Приказ Минюста РФ от 14.12.2006 N 361

"Об утверждении Административного регламента исполнения Федеральной регистрационной службой государственной функции по принятию в порядке, установленном законодательством Российской Федерации, решения о государственной регистрации религиозных организаций и регистрации представительств иностранных религиозных организаций"
Редакция от 14.12.2006 — Документ утратил силу, см. «Приказ Минюста РФ от 31.03.2009 N 98»

Зарегистрировано в Минюсте РФ 20 декабря 2006 г. N 8644


МИНИСТЕРСТВО ЮСТИЦИИ РОССИЙСКОЙ ФЕДЕРАЦИИ

ПРИКАЗ
от 14 декабря 2006 г. N 361

ОБ УТВЕРЖДЕНИИ АДМИНИСТРАТИВНОГО РЕГЛАМЕНТА ИСПОЛНЕНИЯ ФЕДЕРАЛЬНОЙ РЕГИСТРАЦИОННОЙ СЛУЖБОЙ ГОСУДАРСТВЕННОЙ ФУНКЦИИ ПО ПРИНЯТИЮ В ПОРЯДКЕ, УСТАНОВЛЕННОМ ЗАКОНОДАТЕЛЬСТВОМ РОССИЙСКОЙ ФЕДЕРАЦИИ, РЕШЕНИЯ О ГОСУДАРСТВЕННОЙ РЕГИСТРАЦИИ РЕЛИГИОЗНЫХ ОРГАНИЗАЦИЙ И РЕГИСТРАЦИИ ПРЕДСТАВИТЕЛЬСТВ ИНОСТРАННЫХ РЕЛИГИОЗНЫХ ОРГАНИЗАЦИЙ

На основании пункта 7 Порядка разработки и утверждения административных регламентов исполнения государственных функций и административных регламентов предоставления государственных услуг, утвержденного Постановлением Правительства Российской Федерации от 11 ноября 2005 г. N 679 "О порядке разработки и утверждения административных регламентов исполнения государственных функций и административных регламентов предоставления государственных услуг" (Собрание законодательства Российской Федерации, 2005, N 47, ст. 4933), приказываю:

1. Утвердить прилагаемый Административный регламент исполнения Федеральной регистрационной службой государственной функции по принятию в порядке, установленном законодательством Российской Федерации, решения о государственной регистрации религиозных организаций и регистрации представительств иностранных религиозных организаций и ввести его в действие с 1 января 2007 г., за исключением пунктов 47 - 63, которые вводятся в действие:

пункты 47 - 49, 51, 56, 57 - с 1 июля 2007 г.;

пункты 50, 52 - 54, 58 - 63 - с 1 января 2008 г.

2. Федеральной регистрационной службе (С.Н. Мовчан) обеспечить исполнение Административного регламента исполнения Федеральной регистрационной службой государственной функции по принятию в порядке, установленном законодательством Российской Федерации, решения о государственной регистрации религиозных организаций и регистрации представительств иностранных религиозных организаций.

3. Контроль за исполнением Приказа возложить на заместителя Министра С.В. Васильева.

Министр
В.В.УСТИНОВ

Приложение
к Приказу
Министерства юстиции
Российской Федерации
от 14 декабря 2006 г. N 361

АДМИНИСТРАТИВНЫЙ РЕГЛАМЕНТ
ИСПОЛНЕНИЯ ФЕДЕРАЛЬНОЙ РЕГИСТРАЦИОННОЙ СЛУЖБОЙ ГОСУДАРСТВЕННОЙ ФУНКЦИИ ПО ПРИНЯТИЮ В ПОРЯДКЕ, УСТАНОВЛЕННОМ ЗАКОНОДАТЕЛЬСТВОМ РОССИЙСКОЙ ФЕДЕРАЦИИ, РЕШЕНИЯ О ГОСУДАРСТВЕННОЙ РЕГИСТРАЦИИ РЕЛИГИОЗНЫХ ОРГАНИЗАЦИЙ И РЕГИСТРАЦИИ ПРЕДСТАВИТЕЛЬСТВ ИНОСТРАННЫХ РЕЛИГИОЗНЫХ ОРГАНИЗАЦИЙ

I. Общие положения

1. Административный регламент исполнения Федеральной регистрационной службой государственной функции по принятию в порядке, установленном законодательством Российской Федерации, решения о государственной регистрации религиозных организаций и регистрации представительств иностранных религиозных организаций (далее - Административный регламент) разработан в целях повышения качества исполнения и доступности результатов исполнения Федеральной регистрационной службой и ее территориальными органами государственной функции по принятию решения о государственной регистрации религиозных организаций и регистрации представительств иностранных религиозных организаций (далее - государственная функция), создания комфортных условий для участников отношений, возникающих при принятии решения о государственной регистрации религиозных организаций и регистрации представительств иностранных религиозных организаций (далее - заявители), и определяет сроки и последовательность действий (административных процедур) при осуществлении полномочий по принятию решения о государственной регистрации религиозных организаций при их создании, реорганизации, ликвидации, о государственной регистрации изменений, внесенных в уставы религиозных организаций (далее - принятие решения о государственной регистрации), по регистрации представительств иностранных религиозных организаций (подпункт 5 пункта 6 Положения о Федеральной регистрационной службе, утвержденного Указом Президента Российской Федерации от 13 октября 2004 г. N 1315 "Вопросы Федеральной регистрационной службы" <*>).

<*> Собрание законодательства Российской Федерации, 2004, N 42, ст. 4110; 2005, N 52 (ч. III), ст. 5689; 2006, N 19, ст. 2069.

Федеральная регистрационная служба принимает решение о государственной регистрации централизованных религиозных организаций, имеющих местные религиозные организации на территории двух и более субъектов Российской Федерации, религиозных организаций (учреждений и организаций), образуемых указанными централизованными религиозными организациями; осуществляет регистрацию представительств иностранных религиозных организаций, открываемых для деятельности на территории двух и более субъектов Российской Федерации, а также представительств, открываемых при российских религиозных организациях, зарегистрированных Федеральной регистрационной службой.

Территориальные органы Федеральной регистрационной службы принимают решение о государственной регистрации местных религиозных организаций, централизованных религиозных организаций, имеющих местные религиозные организации на территории одного субъекта Российской Федерации, религиозных организаций (учреждений и организаций), образованных указанными централизованными религиозными организациями; осуществляют регистрацию представительств иностранных религиозных организаций, открываемых для деятельности в пределах территории соответствующего субъекта Российской Федерации, а также представительств, открываемых при российских религиозных организациях, зарегистрированных этими органами.

2. Исполнение государственной функции осуществляется в соответствии с:

Конституцией Российской Федерации <*>;

<*> Российская газета, 25.12.1993, N 237.

Гражданским кодексом Российской Федерации <*>;

<*> Собрание законодательства Российской Федерации, 1994, N 32, ст. 3301; 1996, N 5, ст. 410; 2001, N 49, ст. 4552.

Налоговым кодексом Российской Федерации <*>;

<*> Собрание законодательства Российской Федерации, 1998, N 31, ст. 3824; 2000, N 32, ст. 3340; 2004, N 45, ст. 4377.

Федеральным законом от 12 января 1996 г. N 7-ФЗ "О некоммерческих организациях" <*>;

<*> Собрание законодательства Российской Федерации, 1996, N 3, ст. 145; 1998, N 48, ст. 5849; 1999, N 28, ст. 3473; 2002, N 12, ст. 1093; N 52 (ч. I), ст. 5031; 2002, N 52 (ч. II), ст. 5141; 2006, N 3, ст. 282; 2006, N 6, ст. 636.

Федеральным законом от 26 сентября 1997 г. N 125-ФЗ "О свободе совести и о религиозных объединениях" <*>;

<*> Собрание законодательства Российской Федерации, 1997, N 39, ст. 4465; 2000, N 14, ст. 1430; 2002, N 12, ст. 1093; 2002, N 30, ст. 3029; 2003, N 50, ст. 4855; 2004, N 27, ст. 2711; 2006, N 29, ст. 3122.

Федеральным законом от 8 августа 2001 г. N 129-ФЗ "О государственной регистрации юридических лиц и индивидуальных предпринимателей" <*>;

<*> Собрание законодательства Российской Федерации, 2001, N 33 (ч. I), ст. 3431; 2002, N 26, ст. 2565; 2003, N 50, ст. 4855; 2003, N 52 (ч. I), ст. 5037; 2004, N 45, ст. 4377; 2005, N 27, ст. 2722.

Указом Президента Российской Федерации от 9 марта 2004 г. N 314 "О системе и структуре федеральных органов исполнительной власти" <*>;

<*> Собрание законодательства Российской Федерации, 2004, N 11, ст. 945; 2004, N 21, ст. 2023; 2005, N 47, ст. 4880; 2005, N 52 (ч. III), ст. 5690; 2006, N 14, ст. 1509.

Указом Президента Российской Федерации от 13 октября 2004 г. N 1313 "Вопросы Министерства юстиции Российской Федерации" <*>;

<*> Собрание законодательства Российской Федерации, 2004, N 42, ст. 4180; 2005, N 44, ст. 4535; 2005, N 52 (ч. III), ст. 5690; 2006, N 12, ст. 1284; 2006, N 19, ст. 2070; 2006, N 23, ст. 2452.

Указом Президента Российской Федерации от 13 октября 2004 г. N 1315 "Вопросы Федеральной регистрационной службы";

Постановлением Правительства Российской Федерации от 2 февраля 1998 г. N 130 "О порядке регистрации, открытия и закрытия в Российской Федерации представительств иностранных религиозных организаций" <*>;

<*> Собрание законодательства Российской Федерации, 1998, N 6, ст. 754; 2006, N 3, ст. 297.

Постановлением Правительства Российской Федерации от 3 июня 1998 г. N 565 "О порядке проведения государственной религиоведческой экспертизы" <*>;

<*> Собрание законодательства Российской Федерации, 1998, N 23, ст. 2560; 2006, N 3, ст. 297.

Постановлением Правительства Российской Федерации от 19 июня 2002 г. N 439 "Об утверждении форм и требований к оформлению документов, используемых при государственной регистрации юридических лиц, а также физических лиц в качестве индивидуальных предпринимателей" <*>;

<*> Собрание законодательства Российской Федерации, 2002, N 26, ст. 2586; 2003, N 7, ст. 642; 2003, N 43, ст. 4238; 2004, N 10, ст. 864; 2005, N 51, ст. 5546; 2006, N 17 (ч. II), ст. 1869; 2006, N 22, ст. 2334.

Постановлением Правительства Российской Федерации от 15 апреля 2006 г. N 212 "О мерах по реализации отдельных положений федеральных законов, регулирующих деятельность некоммерческих организаций" <*>;

<*> Собрание законодательства Российской Федерации, 2006, N 17 (ч. II), ст. 1869.

Приказом Министерства юстиции Российской Федерации от 3 декабря 2004 г. N 183 "Об утверждении Общего положения о территориальном органе Федеральной регистрационной службы по субъекту (субъектам) Российской Федерации" <*>;

<*> Зарегистрирован в Министерстве юстиции Российской Федерации 09.12.2004, регистрационный N 6180. Бюллетень нормативных актов федеральных органов исполнительной власти, 2004, N 50; 2005, N 42; 2006, N 20.

иными нормативными правовыми актами Российской Федерации, регламентирующими правоотношения в сфере принятия решения о государственной регистрации религиозных организаций и представительств иностранных религиозных организаций.

3. Государственная функция исполняется федеральными государственными гражданскими служащими Федеральной регистрационной службы и ее территориальных органов (далее - специалисты).

4. При исполнении государственной функции осуществляется взаимодействие с Федеральной налоговой службой и ее территориальными органами.

5. За государственную регистрацию религиозных организаций взимается государственная пошлина.

Размеры и порядок взимания государственной пошлины устанавливаются главой 25.3 Налогового кодекса Российской Федерации (в том числе статьей 333.33), а именно:

за государственную регистрацию юридического лица, за исключением государственной регистрации ликвидации юридических лиц, взимается 2000 рублей;

за государственную регистрацию изменений, вносимых в учредительные документы, а также за государственную регистрацию ликвидации юридического лица взимается 400 рублей.

За государственную регистрацию представительств иностранных религиозных организаций государственная пошлина не взимается.

II. Требования к порядку исполнения государственной функции

Порядок информирования об исполнении государственной функции

6. Информация о порядке исполнения государственной функции представляется:

непосредственно в Федеральной регистрационной службе и ее территориальных органах, исполняющих государственную функцию;

с использованием средств телефонной связи, электронного информирования, вычислительной и электронной техники;

посредством размещения в информационно-телекоммуникационных сетях общего пользования (в том числе в сети Интернет), публикации в средствах массовой информации, издания информационных материалов (брошюр, буклетов и т.д.).

7. Сведения о местонахождении, контактных телефонах (телефонах для справок, консультаций), Интернет-адресах, адресах электронной почты Росрегистрации, территориальных органов Росрегистрации, исполняющих государственную функцию, приводятся в приложении 1 к Административному регламенту и размещаются на Интернет-сайтах Росрегистрации и ее территориальных органов.

8. Сведения о графике (режиме) работы Росрегистрации, территориальных органов Росрегистрации сообщаются по телефонам для справок (консультаций), а также размещаются:

на Интернет-сайтах Росрегистрации и ее территориальных органов;

на информационном стенде перед входом в здание, в котором располагается территориальный орган Росрегистрации.

9. Росрегистрацией и ее территориальными органами информация о процедуре исполнения государственной функции сообщается по номерам телефонов для справок (консультаций), а также размещается в информационно-телекоммуникационных сетях общего пользования (в том числе в сети Интернет), на информационных стендах, публикуется в средствах массовой информации и в раздаточных информационных материалах (например, брошюрах, буклетах и т.п.).

10. На информационных стендах в помещении, предназначенном для приема документов на государственную регистрацию, и Интернет-сайтах Росрегистрации и ее территориальных органов размещается следующая информация:

текст Административного регламента с приложениями (полная версия на Интернет-сайте и (или) извлечения, включая образцы заполнения и бланки документов);

блок-схемы (приложение 3 к Административному регламенту) и краткое описание порядка исполнения государственной функции;

перечни документов, необходимых для государственной регистрации, и требования, предъявляемые к этим документам;

образцы заполнения форм документов, необходимых для исполнения государственной функции, и требования к ним;

схема размещения специалистов и режим приема;

таблица сроков исполнения функции в целом и максимальных сроков выполнения отдельных административных процедур, в том числе времени нахождения в очереди (ожидания), времени приема документов и т.д.;

основания отказа в государственной регистрации;

порядок информирования о ходе исполнения государственной функции;

порядок получения консультаций;

порядок обжалования решений, действий или бездействия должностных лиц, исполняющих государственную функцию.

11. При ответах на телефонные звонки и устные обращения специалисты подробно и в вежливой (корректной) форме информируют обратившихся по интересующим их вопросам. Ответ на телефонный звонок должен начинаться с информации о наименовании органа, в который позвонил гражданин, фамилии, имени, отчестве и должности специалиста, принявшего телефонный звонок.

Время разговора не должно превышать 10 минут.

При невозможности специалиста, принявшего звонок, самостоятельно ответить на поставленные вопросы телефонный звонок должен быть переадресован (переведен) на другое должностное лицо или же обратившемуся гражданину должен быть сообщен телефонный номер, по которому можно получить необходимую информацию.

12. Информирование о ходе исполнения государственной функции осуществляется специалистами при личном контакте с заявителями, с использованием средств сети Интернет, почтовой, телефонной связи, посредством электронной почты.

Заявители, представившие в Росрегистрацию (ее территориальные органы) документы для государственной регистрации, в обязательном порядке информируются специалистами:

об отказе в государственной регистрации религиозной организации;

об отказе в регистрации представительства иностранной религиозной организации;

об оставлении без рассмотрения заявления о государственной регистрации;

о сроке завершения оформления документов и возможности их получения.

13. Информация об отказе в государственной регистрации религиозной организации, регистрации представительства иностранной религиозной организации выдается заявителю при его личном обращении или направляется ему почтовым отправлением и дублируется по телефону или электронной почте, указанным в заявлении (при наличии соответствующих данных в заявлении).

14. Информация о сроке завершения оформления документов и возможности их получения заявителю сообщается при подаче документов.

15. В любое время с момента приема документов на государственную регистрацию религиозной организации, регистрацию представительства иностранной религиозной организации заявитель имеет право на получение сведений о ходе исполнения государственной функции при помощи телефона, электронной почты или посредством личного посещения Росрегистрации (ее территориальных органов).

16. Для получения сведений о ходе исполнения государственной функции заявителем указываются полное наименование религиозной организации, а также дата представления документов при представлении документов лично. Заявителю предоставляются сведения о том, на каком этапе исполнения (в процессе выполнения какой административной процедуры) государственной регистрации религиозной организации, регистрации представительства иностранной религиозной организации находится представленный им пакет документов.

Порядок получения консультаций (справок) об исполнении государственной функции

17. Консультации (справки) по вопросам исполнения государственной функции предоставляются специалистами, исполняющими государственную функцию, в том числе специалистами, специально выделенными для предоставления консультаций.

18. Консультации предоставляются по вопросам исполнения государственной функции, в том числе по вопросам:

перечня документов, необходимых для государственной регистрации религиозной организации, регистрации представительства иностранной религиозной организации, комплектности (достаточности) представленных документов;

размера государственной пошлины;

времени приема и выдачи документов;

процедуры государственной регистрации;

стадии нахождения документов в процессе исполнения государственной функции;

сроков государственной регистрации религиозной организации, регистрации представительства иностранной религиозной организации;

порядка обжалования действий (бездействия) и решений, осуществляемых и принимаемых в ходе исполнения государственной функции.

19. Консультации предоставляются при личном обращении, посредством Интернет-сайта, телефона или электронной почты.

Консультации общего характера (о местонахождении, графике работы, требуемых документах) могут предоставляться с использованием средств автоинформирования. При автоинформировании обеспечивается круглосуточное предоставление справочной информации.

Результат исполнения государственной функции

20. Конечными результатами исполнения государственной функции могут являться:

государственная регистрация религиозной организации (принятие решения о государственной регистрации; направление в порядке, установленном законодательством Российской Федерации, документов в соответствующий территориальный орган федерального органа исполнительной власти, уполномоченного осуществлять государственную регистрацию юридических лиц (далее - регистрирующий орган), для внесения записи в единый государственный реестр юридических лиц, а также получение документов из регистрирующего органа; формирование и выдача документов заявителю);

отказ в государственной регистрации религиозной организации;

оставление заявления о государственной регистрации религиозной организации без рассмотрения;

регистрация представительства иностранной религиозной организации;

отказ в регистрации представительства иностранной религиозной организации;

прекращение исполнения государственной функции по инициативе заявителя.

Процедура исполнения государственной функции завершается путем:

получения заявителем подлежащих выдаче документов, в том числе свидетельства о государственной регистрации некоммерческой организации, полученного от регистрирующего органа свидетельства о внесении записи в единый государственный реестр юридических лиц;

получения заявителем свидетельства о регистрации представительства иностранной религиозной организации;

направления заявителю сообщения об отказе в государственной регистрации религиозной организации, об отказе в регистрации представительства иностранной религиозной организации;

направления заявителю уведомления об оставлении заявления о государственной регистрации религиозной организации без рассмотрения.

Описание заявителей, требования к заявителям

21. В соответствии с пунктом 1 статьи 9 Федерального закона "О государственной регистрации юридических лиц и индивидуальных предпринимателей", с учетом положений пункта 4 статьи 61 Гражданского кодекса Российской Федерации при государственной регистрации юридического лица заявителями могут являться следующие физические лица:

руководитель постоянно действующего исполнительного органа регистрируемого юридического лица или иное лицо, имеющие право без доверенности действовать от имени этого юридического лица;

учредитель (учредители) юридического лица при его создании;

руководитель юридического лица, выступающего учредителем регистрируемого юридического лица;

руководитель ликвидационной комиссии (ликвидатор) при ликвидации юридического лица;

иное лицо, действующее на основании полномочия, предусмотренного федеральным законом или актом специально уполномоченного на то государственного органа, или актом органа местного самоуправления.

Документы, в том числе заявление, на регистрацию представительства иностранной религиозной организации представляются лицом, уполномоченным иностранной религиозной организацией на ведение от ее имени переговоров об открытии представительства.

Требования к составу документов, необходимых для исполнения государственной функции

22. Требования к составу документов, необходимых для государственной регистрации религиозной организации, регистрации представительства иностранной религиозной организации, устанавливаются Федеральным законом "О свободе совести и о религиозных объединениях", Постановлением Правительства Российской Федерации от 2 февраля 1998 г. N 130 "О порядке регистрации, открытия и закрытия в Российской Федерации представительств иностранных религиозных организаций" (приложение 2 к Административному регламенту).

23. Заявитель вправе представить для государственной регистрации религиозной организации, регистрации представительства иностранной религиозной организации дополнительные документы, не предусмотренные федеральными законами, иными нормативными правовыми актами Российской Федерации и Административным регламентом, которые, по его мнению, могут иметь значение для осуществления государственной функции.

Требования к документам, предоставляемым заявителями

24. Все документы, кроме устава религиозной организации, представляются для государственной регистрации религиозных организаций в двух экземплярах, один из которых должен быть подлинником.

Все документы, кроме копий учредительных документов, свидетельства о регистрации или иных правоустанавливающих документов иностранной религиозной организации, представляются для регистрации представительств иностранных религиозных организаций в единственном подлинном экземпляре.

25. Все документы представляются на русском языке, если иное не предусмотрено законодательством Российской Федерации.

26. Документы иностранных организаций, в том числе иностранных религиозных организаций и учреждений иностранных государств, представляются на государственном (официальном) языке соответствующего иностранного государства с переводом на русский язык и должны быть удостоверены в соответствии с пунктом 32 Административного регламента.

27. Заявление о государственной регистрации религиозной организации составляется по форме, утвержденной Постановлением Правительства Российской Федерации от 15 апреля 2006 г. N 212 "О мерах по реализации отдельных положений федеральных законов, регулирующих деятельность некоммерческих организаций".

В соответствии с Постановлением Правительства Российской Федерации от 19 июня 2002 г. N 439 "Об утверждении форм и требований к оформлению документов, используемых при государственной регистрации юридических лиц, а также физических лиц в качестве индивидуальных предпринимателей":

заявления, уведомления и другие документы, используемые при государственной регистрации юридических лиц, представляются на бумажном носителе и по возможности в электронном виде;

заявления, уведомления и сообщения, а также приложения к ним заполняются от руки печатными буквами чернилами или шариковой ручкой синего или черного цвета либо машинописным текстом;

в случае, если какой-либо раздел или пункт раздела заявления не заполняется, в соответствующих графах проставляется прочерк;

заявление, уведомление или сообщение представляются непосредственно заявителем либо направляются почтовым отправлением с объявленной ценностью при его пересылке и описью вложения. На конверте рекомендуется сделать пометку "РЕГИСТРАЦИЯ";

подлинность подписи заявителя на заявлении, уведомлении и сообщении в обязательном порядке свидетельствуется нотариально;

каждый документ, содержащий более одного листа, представляется в прошитом, пронумерованном виде. Количество листов подтверждается подписью заявителя или нотариуса на обороте последнего листа на месте прошивки.

Методические рекомендации по заполнению форм документов, представляемых в Росрегистрацию и ее территориальные органы в случаях и порядке, установленных законодательством Российской Федерации, утверждаются Федеральной регистрационной службой по согласованию с Федеральной налоговой службой (подпункт 9.1 пункта 6 Положения о Федеральной регистрационной службе, утвержденного Указом Президента Российской Федерации от 13 октября 2004 г. N 1315 "Вопросы Федеральной регистрационной службы").

28. Устав религиозной организации представляется в трех подлинных экземплярах. Устав религиозной организации должен предусматривать положения, предусмотренные статьей 10 Федерального закона "О свободе совести и о религиозных объединениях". В уставе могут предусматриваться и иные положения, относящиеся к деятельности религиозной организации, не противоречащие законодательству. Страницы учредительных документов, представляемых на государственную регистрацию, должны быть пронумерованы, прошиты, заверены подписью руководителя религиозной организации.

29. Протокол учредительного собрания должен отражать следующие данные:

дату и место проведения учредительного собрания;

список учредителей - участников учредительного собрания;

сведения о количественном и персональном составе рабочих органов учредительного собрания;

существо принятых решений и результаты голосования по ним;

сведения (фамилия, имя, отчество) об избранных членах органов управления;

фамилия и подпись председателя и секретаря учредительного собрания, ответственных за составление протокола.

30. В качестве документа, свидетельствующего об уплате государственной пошлины, представляется платежное поручение или иной документ, подтверждающий уплату в федеральный бюджет государственной пошлины за государственную регистрацию религиозной организации.

31. Сведения об адресе (месте нахождения) постоянно действующего руководящего органа религиозной организации, по которому осуществляется связь с религиозной организацией, представляются в виде гарантийного письма или других документов, подтверждающих его место нахождения.

32. Официальные документы и акты, исходящие от организаций и учреждений иностранных государств, не являющихся участниками Гаагской конвенции от 5 октября 1961 г., отменяющей требование легализации иностранных официальных документов <*>, если иное не установлено действующими договорами и соглашениями Российской Федерации с иностранными государствами, принимаются к рассмотрению при наличии консульской легализации, которую совершают консульские учреждения Российской Федерации за границей и Консульское управление Министерства иностранных дел Российской Федерации.

<*> Бюллетень международных договоров, 1993, N 6.

Официальные документы и акты, исходящие от организаций и учреждений иностранных государств - участников Гаагской конвенции 1961 г., отменяющей требование легализации иностранных официальных документов, если иное не предусмотрено договорами и соглашениями Российской Федерации с иностранными государствами, принимаются к рассмотрению при принятии решения о государственной регистрации без консульской легализации документов, при наличии на них апостиля, удостоверяющего подлинность подписи, качество, в котором действовало лицо, подписавшее документ, и подлинность печати или штемпеля, которым снабжен этот документ.

Официальные документы, исходящие из стран СНГ, принимаются к рассмотрению без какого-либо специального удостоверения, если такие документы изготовлены и засвидетельствованы учреждением или специально на то уполномоченным лицом в пределах их компетенции и по установленной форме и скреплены гербовой печатью.

Обязательства территориальных органов Росрегистрации в отношении графика (режима) работы с заявителями

33. Территориальные органы Росрегистрации осуществляют прием заявителей для личного представления документов для государственной регистрации в соответствии со следующим графиком:

Понедельник 14.00 - 17.00
Вторник 9.00 - 12.00
Среда 14.00 - 17.00
Четверг 9.00 - 12.00
Пятница Неприемный день

34. Росрегистрация осуществляет прием заявителей для личного представления документов для государственной регистрации в соответствии со следующим графиком:

Понедельник 10.00 - 13.00
Вторник 14.00 - 17.00
Среда 14.00 - 17.00
Четверг 14.00 - 17.00
Пятница Неприемный день

При высокой нагрузке и превышении установленных Административным регламентом сроков ожидания в очереди по решению руководителей Росрегистрации и территориальных органов Росрегистрации продолжительность времени и количество дней приема увеличиваются вплоть до устранения превышения установленных сроков ожидания в очереди.

35. При личном представлении документов заявители имеют право представления документов в заранее установленное время (по предварительной записи).

36. Время предоставления перерыва для отдыха и питания специалистов Росрегистрации и ее территориальных органов устанавливается служебным распорядком с соблюдением графика (режима) работы с заявителями.

Сроки исполнения государственной функции

37. Решение о государственной регистрации религиозной организации (об отказе в ней), создаваемой централизованной религиозной организацией или на основании подтверждения, выданного централизованной религиозной организацией, должно быть принято в месячный срок со дня представления всех документов, необходимых для государственной регистрации. В иных случаях орган, принимающий решение о государственной регистрации религиозной организации, вправе продлить срок рассмотрения документов до шести месяцев для проведения государственной религиоведческой экспертизы. Общий срок исполнения государственной функции Федеральной регистрационной службой не должен превышать одного месяца и трех дней и шести месяцев и трех дней, соответственно, без учета времени на пересылку документов и исполнение функций регистрирующим органом.

38. Учитывая, что срок государственной регистрации при ликвидации религиозной организации составляет 10 рабочих дней, срок принятия решения о государственной регистрации в этом случае не должен превышать трех рабочих дней со дня поступления (представления) заявления и документов, необходимых для исполнения государственной функции.

39. Регистрация представительства иностранной религиозной организации производится в 3-месячный срок со дня подачи заявителем документов, необходимых для исполнения государственной функции.

Если у заявителя будут запрошены дополнительные сведения, указанный срок может быть продлен до 6 месяцев.

40. Датой поступления (представления) заявления и документов является дата их поступления (подачи) в Федеральную регистрационную службу (ее территориальный орган) или дата их регистрации в порядке делопроизводства, если документы получены по почте.

Сроки ожидания при исполнении государственной функции

41. Максимальное время ожидания в очереди при подаче документов на государственную регистрацию не должно превышать 15 минут.

42. Время ожидания в очереди на прием к должностному лицу или для получения консультации не должно превышать 30 минут.

Условия и сроки приема и консультирования заявителей

43. График приема должностными лицами Росрегистрации и ее территориальных органов граждан и организаций по личным вопросам устанавливается соответственно руководителем Росрегистрации, руководителем территориального органа Росрегистрации.

Время приема каждым должностным лицом должно составлять не менее 4 часов в неделю.

44. Консультации и справки в объеме, предусмотренном пунктом 18 Административного регламента, предоставляются специалистами в течение всего срока исполнения государственной функции.

Перечень оснований для отказа в исполнении государственной функции

45. Согласно статье 12 Федерального закона "О свободе совести и о религиозных объединениях" в государственной регистрации религиозной организации может быть отказано в случаях, если:

цели и деятельность религиозной организации противоречат Конституции Российской Федерации и законодательству Российской Федерации (конкретным статьям законов);

создаваемая организация не признана в качестве религиозной;

устав и другие представленные документы не соответствуют требованиям законодательства Российской Федерации или содержащиеся в них сведения недостоверны;

если в едином государственном реестре юридических лиц ранее зарегистрирована организация с тем же наименованием;

если учредитель (учредители) неправомочен.

46. В регистрации представительства иностранной религиозной организации в соответствии с пунктом 17 Положения о порядке регистрации, открытия и закрытия в Российской Федерации представительств иностранных религиозных организаций, утвержденного Постановлением Правительства Российской Федерации от 2 февраля 1998 г. N 130 "О порядке регистрации, открытия и закрытия в Российской Федерации представительств иностранных религиозных организаций", отказывается, если:

цели и деятельность иностранной религиозной организации, ходатайствующей об открытии своего представительства в Российской Федерации, противоречат Конституции Российской Федерации и законодательству Российской Федерации;

представленные учредительные документы не соответствуют требованиям законодательства Российской Федерации, указанного Положения или содержат недостоверные сведения.

Требования к размещению и оформлению помещений территориальных органов Росрегистрации

47. Проектирование и строительство или выбор здания (строения), в котором планируется расположение территориальных органов Росрегистрации, в том числе его обособленных подразделений, должно осуществляться с учетом пешеходной доступности (не более 10 минут пешком) для заявителей от остановок общественного транспорта.

48. Путь от остановок общественного транспорта до территориальных органов Росрегистрации, мест исполнения государственной функции должен быть оборудован соответствующими информационными указателями.

Требования к парковочным местам

49. На территории, прилегающей к месторасположению территориальных органов Росрегистрации, оборудуются места для парковки автотранспортных средств. Количество парковочных мест определяется исходя из интенсивности и количества заявителей, обратившихся в территориальный орган Росрегистрации за определенный период.

На стоянке должно быть не менее 10 машино-мест, из них не менее одного места - для парковки специальных транспортных средств инвалидов.

Доступ заявителей к парковочным местам является бесплатным.

Требования к оформлению входа в здание

50. Здания (строения), в которых расположены территориальный орган Росрегистрации, его обособленные подразделения должны быть оборудованы отдельным входом для свободного доступа заявителей в помещение органа Росрегистрации.

Входы в помещения территориального органа Росрегистрации, его обособленных подразделений оборудуются пандусами, расширенными проходами, позволяющими обеспечить беспрепятственный доступ инвалидов, включая инвалидов, использующих кресла-коляски.

51. Центральный вход в здания территориального органа Росрегистрации, его обособленных подразделений должен быть оборудован информационной табличкой (вывеской), содержащей следующую информацию о территориальном органе Росрегистрации, осуществляющем исполнение государственной функции:

наименование;

место нахождения;

режим работы;

адрес официального Интернет-сайта;

телефонные номера и электронный адрес справочной службы.

Требования к присутственным местам и местам для информирования

52. Прием заявителей осуществляется в специально выделенных для этих целей помещениях: залах обслуживания или кабинетах (далее - присутственные места).

Для удобства заявителей помещения для непосредственного взаимодействия специалистов и заявителей рекомендуется размещать на нижнем этаже здания (строения).

Не допускается размещение присутственных мест на верхних (2 и выше) этажах зданий, оборудованных менее чем 2 лифтами.

53. Присутственные места размещаются в зданиях территориальных органов Росрегистрации, их обособленных подразделений и включают места для ожидания, информирования, приема заявителей.

У входа в каждое из помещений размещается табличка с наименованием помещения (зал ожидания, приема/выдачи документов и т.д.) и его внутренней схемой.

Помещения территориальных органов Росрегистрации, их обособленных подразделений должны соответствовать Санитарно-эпидемиологическим правилам и нормативам "Гигиенические требования к персональным электронно-вычислительным машинам и организации работы. СанПиН 2.2.2/2.4.1340-03" <*>.

<*> Зарегистрированы Министерством юстиции Российской Федерации 10.06.2003, регистрационный N 4673. Российская газета, 2003, N 120.

54. Присутственные места территориальных органов Росрегистрации, их обособленных подразделений оборудуются:

системой кондиционирования воздуха;

противопожарной системой и средствами пожаротушения;

системой оповещения о возникновении чрезвычайной ситуации;

системой охраны.

Вход и выход из помещений оборудуются соответствующими указателями с автономными источниками бесперебойного питания.

Места информирования, предназначенные для ознакомления заявителей с информационными материалами, оборудуются информационными стендами.

Требования к местам для ожидания

55. Площадь мест ожидания зависит от количества заявителей, ежедневно обращающихся в территориальный орган Росрегистрации, его обособленное подразделение для государственной регистрации.

Места ожидания должны соответствовать комфортным условиям для заявителей и оптимальным условиям работы специалистов.

56. Места ожидания в очереди на предоставление или получение документов могут быть оборудованы стульями, кресельными секциями, скамьями (банкетками). Количество мест ожидания определяется исходя из фактической нагрузки и возможностей для их размещения в здании, но не может составлять менее 5 мест.

57. Места для заполнения документов оборудуются стульями, столами (стойками) и обеспечиваются образцами заполнения документов, бланками документов и канцелярскими принадлежностями.

В местах ожидания рекомендуется размещение касс кредитных учреждений (отделений банков) по приему платежей.

58. Места ожидания рекомендуется оборудовать "электронной системой управления очередью".

Требования к местам приема заявителей

59. В территориальных органах Росрегистрации, их обособленных подразделениях организуются помещения для приема заявителей "зального" типа, при этом части помещения отделяются перегородками в виде окон (киосков). При отсутствии такой возможности помещение для непосредственного взаимодействия специалистов с заявителями может быть организовано в виде отдельных кабинетов для ведущих прием специалистов.

60. Прием всего комплекта документов, необходимых для государственной регистрации, и выдача документов/информации по окончании государственной регистрации рекомендуется осуществлять в разных окнах (кабинетах). Количество одновременно работающих окон (кабинетов) должно обеспечивать выполнение требований к максимально допустимому времени ожидания в очереди.

61. Консультирование (предоставление справочной информации) заявителей рекомендуется осуществлять в отдельном окне (кабинете).

62. Окна (кабинеты) приема заявителей должны быть оборудованы информационными табличками (вывесками) с указанием:

номера окна (кабинета);

фамилии, имени, отчества и должности специалиста, осуществляющего исполнение государственной функции;

времени перерыва на обед, технического перерыва.

Окна (кабинеты) приема (выдачи) документов/информации не могут закрываться на обед, технический перерыв одновременно.

63. Каждое рабочее место специалистов должно быть оборудовано персональным компьютером с возможностью доступа к необходимым информационным базам данных, печатающим и сканирующим устройствам.

При организации рабочих мест должна быть предусмотрена возможность их свободного входа и выхода из помещения при необходимости.

III. Административные процедуры

Последовательность административных действий (процедур)

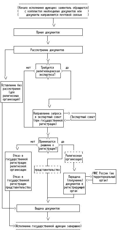
64. Исполнение государственной функции включает в себя следующие административные процедуры:

1) при поступлении документов для государственной регистрации религиозной организации:

а) прием документов, необходимых для государственной регистрации;

б) рассмотрение документов, в том числе направление запроса для проведения государственной религиоведческой экспертизы;

в) принятие решения о государственной регистрации или об отказе государственной регистрации, оставление заявления без рассмотрения;

г) при принятии решения о государственной регистрации:

направление документов в регистрирующий орган;

получение документов из регистрирующего органа и выдача заявителю подлежащих выдаче документов, в том числе свидетельства о государственной регистрации некоммерческой организации, полученного от регистрирующего органа свидетельства о внесении записи в единый государственный реестр юридических лиц;

д) при принятии решения об отказе в государственной регистрации - направление сообщения об отказе в государственной регистрации;

е) при оставлении заявления без рассмотрения - направление уведомления;

2) при приеме документов для регистрации представительства иностранной религиозной организации:

а) прием документов, необходимых для регистрации;

б) рассмотрение представленных документов;

в) принятие решения о регистрации или об отказе в регистрации;

г) при принятии решения о регистрации - выдача свидетельства о регистрации представительства иностранной религиозной организации;

д) при принятии решения об отказе в регистрации представительства иностранной религиозной организации - направление сообщения об отказе.

Государственная регистрация при реорганизации религиозной организации, государственная регистрация изменений, вносимых в учредительные документы религиозной организации, государственная регистрация в связи с ликвидацией религиозной организации осуществляются в том же порядке (с той же последовательностью действий), что и государственная регистрация религиозной организации.

Прием документов

65. Основанием для начала исполнения государственной функции является получение Росрегистрацией (ее территориальным органом) документов, необходимых для государственной регистрации религиозной организации (регистрации представительства иностранной религиозной организации).

66. Заявители имеют право направить документы почтовым отправлением с объявленной ценностью при его пересылке и описью вложения.

Документы, направленные в Федеральную регистрационную службу (ее территориальные органы) почтовым отправлением, регистрируются в порядке делопроизводства и направляются специалисту, уполномоченному принимать документы. Действие совершается в день получения документов.

67. При представлении документов лично заявителем специалист, уполномоченный принимать документы, определяет подведомственность обращения и устанавливает его предмет (знакомится с комплектом представленных документов). Если предметом обращения заявителя не является государственная регистрация религиозной организации, регистрация представительства иностранной религиозной организации, специалист, уполномоченный принимать документы, сообщает заявителю, к каким должностным лицам Росрегистрации (ее территориального органа) или в какой орган государственной власти следует обратиться.

Максимальный срок выполнения действия составляет 4 минуты для комплекта документов, содержащего не более 50 листов. При представлении документов, содержащих большее число листов, максимальный срок выполнения действия увеличивается на 3 минуты для каждых следующих 50 листов принимаемых документов. Действие совершается в день обращения заявителя.

Специалист, уполномоченный принимать документы, регистрирует поступившие документы путем внесения в журнал учета входящих документов записи о приеме документов, которая содержит:

порядковый номер записи;

дату приема документов;

общее количество документов и общее число листов в документах;

предмет обращения заявителя;

фамилию и инициалы специалиста, принявшего документы.

Максимальный срок выполнения действия составляет 5 минут. Действие совершается в день обращения заявителя.

68. Специалист, уполномоченный принимать документы, регистрирует поступившие документы путем внесения в журнал учета входящих документов записи о приеме документов, которая содержит:

порядковый номер записи;

дату приема документов;

общее количество документов и общее число листов в документах;

предмет обращения заявителя;

фамилию и инициалы специалиста, принявшего документы.

Максимальный срок выполнения действия составляет 5 минут. Действие совершается в день обращения заявителя.

69. Если документы для государственной регистрации религиозной организации представлены лично заявителем, специалист, уполномоченный принимать документы, оформляет расписку о приеме документов по установленной Постановлением Правительства Российской Федерации от 15 апреля 2006 г. N 212 "О мерах по реализации отдельных положений федеральных законов, регулирующих деятельность некоммерческих организаций" форме в 2-х экземплярах.

Максимальный срок выполнения действия составляет 10 минут. Действие совершается в день обращения заявителя.

Если документы для государственной регистрации религиозной организации представляются лично, специалист, уполномоченный принимать документы, передает заявителю первый экземпляр расписки, а второй экземпляр приобщает к поступившим документам.

Максимальный срок выполнения действия составляет 3 минуты. Действие совершается в день обращения заявителя.

70. Специалист, уполномоченный принимать документы, оформляет поступившие документы и передает их в установленном порядке на рассмотрение.

Максимальный срок выполнения действия составляет 3 минуты. Действие совершается в день обращения заявителя.

71. Общий максимальный срок приема документов, если комплект документов содержит не более 50 листов, не может превышать 15 минут.

Рассмотрение документов

72. Основанием для начала рассмотрения документов специалистом, уполномоченным рассматривать документы, является их поступление данному специалисту.

Рассмотрение документов должно быть начато указанным специалистом не позднее трех рабочих дней с момента приема документов на государственную регистрацию религиозной организации и десяти рабочих дней с момента приема документов на регистрацию представительства религиозной организации. При получении документов на государственную регистрацию в связи с ликвидацией религиозной организации рассмотрение документов должно быть начато в день приема документов.

73. Специалист, уполномоченный рассматривать документы, рассматривает представленные документы с точки зрения их полноты, сверяясь с перечнем документов, необходимых для государственной регистрации религиозной организации, регистрации представительства иностранной религиозной организации.

Действие совершается в срок не позднее двух рабочих дней с момента приема документов.

74. В случае несоблюдения заявителем (заявителями) требований, предусмотренных пунктами 5 - 7 статьи 11 Федерального закона "О свободе совести и о религиозных объединениях", в том числе непредставления всех необходимых документов или их ненадлежащего оформления, специалист, уполномоченный рассматривать документы, прекращает рассмотрение документов, готовит заключение о причинах (основаниях) прекращения рассмотрения и проект уведомления об оставлении заявления о государственной регистрации религиозной организации без рассмотрения.

Заключение должно быть подготовлено специалистом, уполномоченным рассматривать документы, и согласовано руководителем соответствующего структурного подразделения Росрегистрации (ее территориального органа) не позднее чем за три рабочих дня до окончания срока рассмотрения заявления о государственной регистрации религиозной организации.

75. Специалист, уполномоченный рассматривать документы, проверяет отсутствие в едином государственном реестре юридических лиц религиозной организации с тем же наименованием.

Исполнение действия должно быть завершено не позднее чем за два рабочих дня до истечения срока, установленного в пункте 84 Административного регламента.

76. Специалист, уполномоченный рассматривать документы, рассматривает устав и другие представленные документы для государственной регистрации религиозной организации, учредительные документы, представленные для регистрации представительства иностранной религиозной организации, с точки зрения соответствия законодательству Российской Федерации.

Исполнение действия должно быть завершено не позднее чем за два рабочих дня до истечения срока, установленного в пункте 84 Административного регламента.

77. Специалист, уполномоченный рассматривать документы, проверяет соответствие цели и деятельности религиозной организации, иностранной религиозной организации, ходатайствующей об открытии своего представительства, Конституции Российской Федерации и законодательству Российской Федерации, правомочность учредителя (учредителей) религиозной организации.

Исполнение действия должно быть завершено не позднее чем за два рабочих дня до истечения срока, установленного в пункте 84 Административного регламента.

78. Специалист, уполномоченный рассматривать документы, проверяет достоверность сведений, содержащихся в уставе и других представленных документах для государственной регистрации религиозной организации, учредительных документах, представленных для регистрации представительства иностранной религиозной организации.

Исполнение действия должно быть завершено не позднее чем за два рабочих дня до истечения срока, установленного в пункте 84 Административного регламента.

79. В целях всестороннего и объективного рассмотрения представленных документов специалист, уполномоченный рассматривать документы, вправе обратиться к заявителю, в соответствующие государственные органы и организации для получения дополнительной информации, в том числе по телефону или электронной почте. При этом заявитель вправе устно или в письменном виде предоставить указанному специалисту соответствующую информацию.

Максимальный срок выполнения действия не устанавливается и ограничивается требованиями к максимальному сроку выполнения административной процедуры в целом.

80. При государственной регистрации централизованной религиозной организации или местной религиозной организации, не имеющей подтверждения о вхождении в централизованную религиозную организацию того же вероисповедания, выданного централизованной организацией, при возникновении необходимости проведения дополнительного исследования на предмет признания такой организации в качестве религиозной и проверки достоверности сведений относительно основ ее вероучения и соответствующей ему практики специалист, уполномоченный рассматривать документы, формирует запрос в экспертный совет на проведение государственной религиоведческой экспертизы. Полномочие на подписание запроса устанавливается приказом Росрегистрации (ее территориального органа) и (или) должностным регламентом соответствующего специалиста (должностного лица).

В запросе в том числе указываются:

наименование регистрируемой религиозной организации;

обоснование необходимости проведения религиоведческой экспертизы;

вопросы, требующие экспертной оценки.

Максимальный срок выполнения действия составляет 1 час. Исполнение действия должно быть завершено не позднее чем за один день до истечения срока, установленного в пункте 84 Административного регламента.

81. Специалист, уполномоченный рассматривать документы, изготавливает на копировально-множительном оборудовании копии документов, представленных на государственную регистрацию и направляемых на государственную религиоведческую экспертизу, и прикладывает их к запросу в экспертный совет.

82. Специалист, уполномоченный рассматривать документы, обеспечивает направление запроса вместе с приложенными документами в экспертный совет почтовой или курьерской связью.

Максимальный срок выполнения действия составляет 1 час. Исполнение действия должно быть завершено до истечения срока, установленного в пункте 84 Административного регламента.

83. Специалист, уполномоченный рассматривать документы, сообщает по телефону и электронной почте заявителю, а также обеспечивает направление ему письменного уведомления о направлении запроса о проведении государственной религиоведческой экспертизы, в котором в том числе указываются обоснования его направления. Полномочие на подписание указанного уведомления устанавливается приказом Росрегистрации (ее территориального органа) и (или) должностным регламентом соответствующего специалиста (должностного лица).

Максимальный срок выполнения действия составляет 15 минут. Исполнение действия должно быть завершено до истечения срока, установленного в пункте 84 Административного регламента.

84. Общий срок рассмотрения представленных на государственную регистрацию религиозной организации, регистрацию представительства иностранной религиозной организации документов не может превышать половину срока, предусмотренного для принятия соответствующего решения, а при рассмотрении документов, представленных для государственной регистрации в связи с ликвидацией религиозной организации, - двух рабочих дней с момента принятия документов на государственную регистрацию.

85. На основе результатов рассмотрения документов специалист, уполномоченный рассматривать документы, готовит заключение с предложением принять решение:

о государственной регистрации религиозной организации, о регистрации представительства иностранной религиозной организации;

об отказе в государственной регистрации религиозной организации, регистрации представительства иностранной религиозной организации.

Заключение, подготовленное специалистом, уполномоченным рассматривать документы, является основанием для издания распоряжения Росрегистрации (ее территориального органа) о государственной регистрации религиозной организации, регистрации представительства иностранной религиозной организации или об отказе в государственной регистрации религиозной организации, регистрации представительства иностранной религиозной организации.

В заключении в обязательном порядке указываются основания принятия предлагаемого решения, а в случае выполнения в ходе рассмотрения документов действий, предусмотренных пунктами 79 - 80 Административного регламента, также отражаются причины, потребовавшие выполнение указанных действий, результаты вышеуказанных действий. К заключению прилагаются материалы, полученные в ходе выполнения указанных действий.

К заключению также прилагается подготовленный специалистом, уполномоченным рассматривать документы, проект распоряжения Росрегистрации (ее территориального органа) о государственной регистрации религиозной организации, регистрации представительства иностранной религиозной организации, или об отказе в ней.

Заключение должно быть подготовлено специалистом, уполномоченным рассматривать документы, не позднее чем за три рабочих дня до окончания срока принятия решения о государственной регистрации религиозной организации, регистрации представительства иностранной религиозной организации (не позднее чем за один рабочий день до окончания срока принятия решения о государственной регистрации в связи с ликвидацией религиозной организации).

Заключение, подготовленное специалистом, уполномоченным рассматривать документы, согласовывается руководителем соответствующего структурного подразделения Росрегистрации (ее территориального органа).

Максимальный срок выполнения действия (оформления и согласования заключения) составляет 45 минут.

Принятие решения о государственной регистрации (об отказе в государственной регистрации) религиозной организации, регистрации (об отказе в регистрации) представительства иностранной религиозной организации

86. Основанием для принятия решения о государственной регистрации религиозной организации является завершение рассмотрения документов и поступление экспертного заключения, прилагаемых к нему документов, определенных Порядком проведения государственной религиоведческой экспертизы, утвержденным Постановлением Правительства Российской Федерации от 3 июня 1998 г. N 565 "О порядке проведения государственной религиоведческой экспертизы" (если она проводилась).

Основанием для регистрации представительства иностранной религиозной организации является завершение рассмотрения документов.

87. В установленном порядке заключение вместе с прилагаемыми к нему документами представляется руководителю Федеральной регистрационной службы (ее территориального органа).

Максимальный срок выполнения действия составляет 10 минут. Действие выполняется в день завершения рассмотрения документов, представленных на государственную регистрацию.

Заключение должно быть рассмотрено руководителем Федеральной регистрационной службы (ее территориального органа) не позднее чем за два рабочих дня до окончания срока, предусмотренного законодательством Российской Федерации и Административным регламентом для принятия решения о государственной регистрации религиозной организации, для регистрации представительства иностранной религиозной организации (при представлении документов для государственной регистрации в связи с ликвидацией религиозной организации - в день представления на рассмотрение заключения).

88. Руководитель Федеральной регистрационной службы (ее территориального органа) в случае согласия с заключением подписывает прилагаемое к нему распоряжение Росрегистрации (территориального органа Росрегистрации).

При несогласии с основаниями и предложением, изложенными в заключении, руководитель Федеральной регистрационной службы (ее территориального органа) возвращает заключение специалисту, уполномоченному рассматривать документы, на доработку с указанием конкретных причин.

Устранение причин, приведших к возврату заключения специалисту, уполномоченному рассматривать документы, и его повторное рассмотрение руководителем Федеральной регистрационной службы (ее территориального органа) производятся в сроки, исключающие возможность нарушения Росрегистрацией (ее территориальным органом) установленных сроков принятия решения о государственной регистрации религиозной организации, сроков регистрации представительства иностранной религиозной организации.

Подписанное распоряжение передается специалисту, уполномоченному готовить документы для государственной регистрации или сообщения об отказе в государственной регистрации.

Максимальный срок выполнения действия (передачи распоряжения или возврата заключения) составляет 20 минут.

Направление документов в регистрирующий орган. Оформление документов при принятии решения о государственной регистрации религиозной организации, регистрации представительства иностранной религиозной организации

89. Специалист, уполномоченный готовить документы для государственной регистрации, проставляет на каждой странице всех экземпляров устава религиозной организации специальный штамп с указанием наименования органа, принявшего решение о государственной регистрации, и даты принятия решения о государственной регистрации.

Максимальный срок выполнения действия составляет 1 час. Действие выполняется не позднее двух рабочих дней со дня получения от руководителя Федеральной регистрационной службы (ее территориального органа) подписанного распоряжения.

90. Специалист, уполномоченный готовить документы для государственной регистрации, направляет в регистрирующий орган с сопроводительным письмом, подписанным уполномоченным лицом, один экземпляр документов, предусмотренных статьями 12, 14, 17 и 21 Федерального закона "О государственной регистрации юридических лиц и индивидуальных предпринимателей", для внесения записи в единый государственный реестр юридических лиц.

Максимальный срок выполнения действия составляет 30 минут. Действие выполняется не позднее двух рабочих дней со дня получения от руководителя Федеральной регистрационной службы (ее территориального органа) подписанного распоряжения.

91. При получении документов от регистрирующего органа специалист, уполномоченный готовить документы для государственной регистрации:

вносит сведения о государственной регистрации религиозной организации (о государственной регистрации изменений, вносимых в учредительные документы религиозной организации, прекращении деятельности некоммерческой организации в связи с ее ликвидацией, реорганизацией) в ведомственный реестр зарегистрированных некоммерческих организаций;

оформляет свидетельство о государственной регистрации некоммерческой организации, в том числе обеспечивает его подписание уполномоченным должностным лицом;

прошивает экземпляр устава религиозной организации, предназначенный для вручения заявителю, и обеспечивает его заверение на обороте последнего листа должностным лицом, уполномоченным принимать решение о государственной регистрации, и печатью Федеральной регистрационной службы (ее территориального органа) с воспроизведением Государственного герба Российской Федерации;

подшивает один экземпляр устава религиозной организации и копии свидетельства о государственной регистрации религиозной организации, а также свидетельства о внесении записи в единый государственный реестр юридических лиц, полученного от регистрирующего органа, в порядке делопроизводства в дело.

Максимальный срок выполнения действия составляет 1 час. Действие выполняется в день получения документов от регистрирующего органа.

92. При регистрации представительства иностранной религиозной организации специалист, уполномоченный готовить документы для государственной регистрации:

оформляет свидетельство о регистрации представительства иностранной религиозной организации, в том числе обеспечивает его подписание уполномоченным должностным лицом;

при регистрации представительства иностранной религиозной организации Росрегистрацией - вносит в реестр представительств иностранных религиозных организаций, открытых в Российской Федерации, соответствующие сведения;

при регистрации представительства иностранной религиозной организации территориальным органом Росрегистрации - в месячный срок со дня регистрации обеспечивает направление в Федеральную регистрационную службу необходимых сведений для внесения в реестр представительств иностранных религиозных организаций, открытых в Российской Федерации;

подшивает представленные на регистрацию документы (в том числе один экземпляр копий учредительных документов, свидетельства о регистрации или иных правоустанавливающих документов иностранной религиозной организации), копию свидетельства о регистрации представительства иностранной религиозной организации.

93. Специалист, уполномоченный готовить документы для государственной регистрации, передает документы, подлежащие выдаче заявителю, специалисту, осуществляющему выдачу документов.

Максимальный срок выполнения действия составляет 5 минут.

Действие выполняется в день получения документов от регистрирующего органа.

Выдача документов заявителю

94. Основанием для начала выдачи документов заявителю является их поступление специалисту, уполномоченному выдавать документы.

95. Специалист, уполномоченный выдавать документы, в день получения документов от специалиста, уполномоченного готовить документы для государственной регистрации, сообщает заявителю по телефону или электронной почте о готовности документов к выдаче. Документы остаются у специалиста, уполномоченного выдавать документы, до обращения заявителя.

Максимальный срок выполнения действия составляет 2 минуты.

96. Специалист, уполномоченный выдавать документы, выясняет у заявителя наименование зарегистрированной религиозной организации (представительства иностранной религиозной организации).

Максимальный срок выполнения действия составляет 1 минуту.

97. Специалист, уполномоченный выдавать документы, устанавливает личность заявителя, в том числе проверяет документ, удостоверяющий личность, и его полномочия на получение документов.

Максимальный срок выполнения действия составляет 1 минуту.

98. Специалист, уполномоченный выдавать документы, находит документы, подлежащие выдаче.

Максимальный срок выполнения действия составляет 3 минуты.

99. Специалист, уполномоченный выдавать документы, знакомит заявителя с перечнем выдаваемых документов (оглашает названия выдаваемых документов). Заявитель расписывается в получении документов на экземпляре расписки о приеме документов для государственной регистрации религиозной организации, а при регистрации представительства иностранной религиозной организации - на копии свидетельства о регистрации представительства иностранной религиозной организации.

Максимальный срок выполнения действия составляет 5 минут.

100. Специалист, уполномоченный выдавать документы, выдает документы заявителю. Оставшиеся документы передаются в порядке делопроизводства в дело.

Максимальный срок выполнения действия составляет 2 минуты. Действие выполняется в день обращения заявителя.

Направление сообщения об отказе в государственной регистрации религиозной организации, в регистрации представительства иностранной религиозной организации или уведомления об оставлении документов без рассмотрения

101. Основанием для начала процедуры направления сообщения об отказе в государственной регистрации религиозной организации, сообщения об отказе в регистрации представительства иностранной религиозной организации является соответствующее распоряжение Федеральной регистрационной службы (ее территориального органа). Основанием для начала процедуры направления уведомления об оставлении заявления о государственной регистрации религиозной организации без рассмотрения является согласованное руководителем соответствующего структурного подразделения Росрегистрации (ее территориального органа) заключение.

102. Специалист, уполномоченный готовить сообщения об отказе, на основании распоряжения Росрегистрации (ее территориального органа) или указанного в пунктах 74 и 101 Административного регламента заключения готовит на официальном бланке Росрегистрации (ее территориального органа) письменное сообщение об отказе в государственной регистрации религиозной организации, в регистрации представительства иностранной религиозной организации или уведомление об оставлении документов без рассмотрения и заверяет его второй экземпляр своей подписью.

103. В сообщении об отказе в государственной регистрации религиозной организации указываются:

полное наименование Росрегистрации (ее территориального органа);

дата направления сообщения и исходящий номер;

адрес, фамилия, имя, отчество (для физических лиц) или наименование (для юридических лиц) заявителя;

слова "На основании абзаца (абзацев)... пункта 1 статьи 12 Федерального закона от 26 сентября 2001 г. N 125-ФЗ "О свободе совести и о религиозных объединениях" в государственной регистрации... (указывается наименование религиозной организации), документы на которую были представлены... (указываются дата и входящий номер представленных на государственную регистрацию документов), отказано.";

нормы (пункты, статьи) Конституции Российской Федерации и законодательства Российской Федерации, несоблюдение которых привело к принятию такого решения, содержание данных норм, в чем именно выразилось несоблюдение требований указанных норм;

слова "Отказ в государственной регистрации может быть обжалован в суд. Отказ в государственной регистрации не является препятствием для повторной подачи документов для государственной регистрации при устранении оснований, вызвавших отказ.";

слова "Документы, поданные для государственной регистрации, могут быть возвращены лично Вам или Вашему представителю на основании Вашего заявления.".

Максимальный срок выполнения действия - 30 минут.

104. В сообщении об отказе в регистрации представительства иностранной религиозной организации указываются:

полное наименование Росрегистрации (ее территориального органа); дата направления сообщения и исходящий номер;

адрес, фамилия, имя, отчество (для физических лиц) или наименование (для юридических лиц) заявителя;

слова "На основании абзаца... пункта 17 Положения о порядке регистрации, открытия и закрытия в Российской Федерации представительств иностранных религиозных организаций утвержденного Постановлением Правительства Российской Федерации от 2 февраля 1998 г. N 130, в регистрации... (указывается наименование представительства иностранной религиозной организации), документы на которую были представлены... (указываются дата и входящий номер представленных на регистрацию документов), отказано.";

нормы (пункты, статьи) Конституции Российской Федерации и законодательства Российской Федерации, несоблюдение которых привело к принятию такого решения, содержание данных норм, в чем именно выразилось несоблюдение требований указанных норм;

слова "Отказ в регистрации может быть обжалован в суд. Отказ в регистрации не является препятствием для повторной подачи документов для государственной регистрации при устранении оснований, вызвавших отказ.";

слова "Документы, поданные для регистрации, могут быть возвращены лично Вам или Вашему представителю на основании Вашего заявления.".

Максимальный срок выполнения действия - 30 минут.

105. В уведомлении об оставлении заявления о государственной регистрации религиозной организации без рассмотрения указываются:

полное наименование Росрегистрации (ее территориального органа);

дата направления сообщения и исходящий номер;

адрес, фамилия, имя, отчество (для физических лиц) или наименование (для юридических лиц) заявителя;

слова "На основании пункта 9 статьи 11 Федерального закона от 26 сентября 2001 г. N 125-ФЗ "О свободе совести и о религиозных объединениях" заявление о государственной регистрации... (указывается наименование религиозной организации), документы на которую были представлены... (указываются дата и входящий номер представленных на государственную регистрацию документов), оставлено без рассмотрения по следующим причинам:";

причины, послужившие основанием для оставления заявления без рассмотрения;

слова "Оставление заявления без рассмотрения может быть обжаловано в суд. Оставление заявления без рассмотрения не является препятствием для повторной подачи документов для государственной регистрации при условии устранения оснований, вызвавших оставление заявления без рассмотрения.";

слова "Документы, поданные для государственной регистрации, могут быть возвращены лично Вам или Вашему представителю на основании Вашего заявления.".

При описании причин, послуживших основанием оставления документов без рассмотрения, указываются нормы (пункты статей 5 - 7) Федерального закона "О свободе совести и о религиозных объединениях", несоблюдение которых привело к принятию такого решения, содержание данных норм, а также излагается, в чем именно выразилось несоблюдение требований указанных выше норм.

Максимальный срок выполнения действия - 30 минут.

106. Специалист, уполномоченный готовить сообщения об отказе, направляет сообщение или уведомление на подпись уполномоченному должностному лицу Росрегистрации (ее территориального органа). Полномочие на подписание от имени Росрегистрации (ее территориального органа) указанных сообщения и уведомления устанавливается приказом Росрегистрации (ее территориального органа), а также закрепляется в должностном регламенте данного должностного лица.

Максимальный срок выполнения действия составляет 10 минут. Действие выполняется в день завершения подготовки сообщения об отказе в государственной регистрации.

107. Уполномоченное должностное лицо подписывает сообщение об отказе или уведомление об оставлении заявления без рассмотрения.

Максимальный срок выполнения действия составляет 10 минут. Действие выполняется в течение двух дней со дня завершения подготовки сообщения об отказе в государственной регистрации.

108. Специалист, уполномоченный готовить сообщения об отказе, готовит к отправке почтой сообщение об отказе или уведомление об оставлении заявления без рассмотрения и передает их в порядке делопроизводства для отправки. Сообщение или уведомление должно быть подписано и отправлено заявителю не позднее дня окончания срока, установленного для государственной регистрации религиозной организации (регистрации представительства иностранной религиозной организации).

Максимальный срок выполнения действия составляет 2 минуты. Действие выполняется в день получения от уполномоченного должностного лица подписанного сообщения об отказе в государственной регистрации.

109. Специалист, уполномоченный готовить сообщения об отказе, уведомляет заявителя по телефону об отказе в государственной регистрации религиозной организации (в регистрации представительства иностранной религиозной организации) или оставлении заявления без рассмотрения, при наличии адреса электронной почты заявителя пересылает ему электронную версию сообщения об отказе или уведомления об оставлении документов без рассмотрения.

Максимальный срок выполнения действия составляет 5 минут. Действие выполняется в день получения от уполномоченного должностного лица подписанного сообщения об отказе в государственной регистрации.

110. Специалист, уполномоченный готовить сообщения об отказе, передает документы, подлежащие выдаче, специалисту, уполномоченному выдавать документы, для их выдачи лично заявителю или направления почтовым отправлением после получения соответствующего заявления.

Максимальный срок выполнения действия составляет 15 минут. Действие выполняется в день получения от уполномоченного должностного лица подписанного сообщения об отказе в государственной регистрации.

111. Специалист, уполномоченный выдавать документы, помещает копию сообщения об отказе или уведомления об оставлении заявления без рассмотрения и иные документы, не подлежащие выдаче, в дело.

Максимальный срок выполнения действия составляет 2 минуты. Действие выполняется в день получения от уполномоченного должностного лица подписанного сообщения об отказе в государственной регистрации.

Порядок и формы контроля за исполнением государственной функции

112. Текущий контроль за соблюдением последовательности действий, определенных административными процедурами по исполнению государственной функции, осуществляется должностными лицами Росрегистрации, ее территориальных органов, ответственными за организацию работы по исполнению государственной функции.

113. Специалист, уполномоченный принимать документы, несет персональную ответственность за соблюдение сроков и порядка приема документов.

114. Специалист, уполномоченный рассматривать документы, несет персональную ответственность за:

соответствие результатов рассмотрения документов требованиям законодательства Российской Федерации;

принятие мер по проверке представленных материалов и документов;

соблюдение сроков, порядка подготовки заключения, содержащего обоснования и предложение о государственной регистрации религиозной организации, регистрации представительства иностранной религиозной организации или об отказе в ней, об оставлении заявления о государственной регистрации религиозной организации без рассмотрения.

115. Специалист, уполномоченный готовить документы для государственной регистрации или для отказа в государственной регистрации, несет персональную ответственность за:

соблюдение сроков и порядка оформления документов;

достоверность и полноту сведений, внесенных в свидетельство о государственной регистрации некоммерческой организации, свидетельство о регистрации представительства иностранной религиозной организации.

116. Специалист, уполномоченный выдавать документы, несет персональную ответственность за соблюдение сроков и порядка выдачи документов.

117. Персональная ответственность специалистов Росрегистрации (ее территориальных органов) закрепляется в их должностных регламентах в соответствии с требованиями законодательства.

118. Перечень должностных лиц, осуществляющих текущий контроль, устанавливается индивидуальными правовыми актами Росрегистрации, ее территориальных органов.

119. Текущий контроль осуществляется путем проведения должностным лицом, ответственным за организацию работы по исполнению государственной функции, проверок соблюдения и исполнения специалистами положений Административного регламента, иных нормативных правовых актов Российской Федерации.

Периодичность осуществления текущего контроля устанавливается руководителем территориального органа Росрегистрации.

120. Федеральная регистрационная служба организует и осуществляет контроль за исполнением государственной функции территориальными органами Росрегистрации.

Контроль за полнотой и качеством исполнения государственной функции включает в себя проведение проверок, выявление и устранение нарушений прав заявителей, рассмотрение, принятие решений и подготовку ответов на обращения заявителей, содержащих жалобы на решения, действия (бездействие) должностных лиц Росрегистрации (ее территориальных органов).

По результатам проведенных проверок в случае выявления нарушений прав заявителей осуществляется привлечение виновных лиц к ответственности в соответствии с законодательством Российской Федерации.

121. Проверки полноты и качества исполнения государственной функции осуществляются на основании индивидуальных правовых актов (приказов) Росрегистрации.

Проверки могут быть плановыми (осуществляться на основании полугодовых или годовых планов работы Росрегистрации) и внеплановыми. При проверке могут рассматриваться все вопросы, связанные с исполнением государственной функции (комплексные проверки), или отдельные аспекты (тематические проверки). Проверка также может проводиться по конкретному обращению заявителя.

122. Для проведения проверки полноты и качества исполнения государственной функции формируется комиссия, в состав которой включаются государственные гражданские служащие Федеральной регистрационной службы.

Деятельность комиссии осуществляется в соответствии с индивидуальными правовыми актами (приказами) Федеральной регистрационной службы.

Результаты деятельности комиссии оформляются в виде справки, в которой отмечаются выявленные недостатки и предложения по их устранению.

Справка подписывается председателем комиссии и руководителем проверяемого территориального органа Росрегистрации.

Порядок обжалования действий (бездействия) и решений, осуществляемых (принятых) в ходе исполнения государственной функции

123. Заявитель имеет право на обжалование действий или бездействия должностных лиц Федеральной регистрационной службы, ее территориальных органов в досудебном и судебном порядке. Отказ в государственной регистрации религиозной организации и уклонение от государственной регистрации могут быть обжалованы в суд (пункт 2 статьи 12 Федерального закона "О свободе совести и о религиозных объединениях").

124. Контроль деятельности территориальных органов Росрегистрации осуществляет Росрегистрация.

125. Контроль деятельности Росрегистрации осуществляет Министерство юстиции Российской Федерации.

Заявитель вправе обжаловать действия или бездействие должностных лиц:

территориальных органов Росрегистрации - в Федеральную регистрационную службу;

Федеральной регистрационной службы - руководителю Федеральной регистрационной службы, в Министерство юстиции Российской Федерации;

руководителя Федеральной регистрационной службы, в том числе в связи с непринятием основанных на законодательстве Российской Федерации мер в отношении действий или бездействия должностных лиц Федеральной регистрационной службы и ее территориальных органов, - в Министерство юстиции Российской Федерации.

126. Заявитель вправе обратиться с жалобой лично или письменно.

127. При обращении заявителя в письменной форме срок рассмотрения обращения не должен превышать 30 календарных дней с момента регистрации такого обращения.

В исключительных случаях (в том числе при принятии решения о проведении проверки, направлении Федеральной регистрационной службой запроса в соответствующий территориальный орган о представлении дополнительных документов и материалов), а также в случае направления запроса другим государственным органам, органам местного самоуправления и иным должностным лицам для получения необходимых для рассмотрения обращения документов и материалов, руководитель, заместитель руководителя Федеральной регистрационной службы, Министр юстиции Российской Федерации, его заместитель, иное уполномоченное должностное лицо вправе продлить срок рассмотрения обращения не более чем на 30 календарных дней, уведомив о продлении срока его рассмотрения заявителя.

Порядок продления и рассмотрения обращений в зависимости от их характера устанавливается законодательством Российской Федерации.

128. Заявитель в своем письменном обращении в обязательном порядке указывает либо наименование органа, в который направляет письменное обращение, либо фамилию, имя, отчество соответствующего должностного лица, либо должность соответствующего лица, а также свои фамилию, имя, отчество (последнее - при наличии), полное наименование для юридического лица, почтовый адрес, по которому должны быть направлены ответ, уведомление о переадресации обращения, излагает суть предложения, заявления или жалобы, ставит личную подпись и дату.

Дополнительно в обращении могут быть указаны:

наименование органа, должность, фамилия, имя и отчество специалиста (при наличии информации), решение, действие (бездействие) которого обжалуется;

суть обжалуемого действия (бездействия);

обстоятельства, на основании которых заявитель считает, что нарушены его права, свободы и законные интересы, созданы препятствия к их реализации либо незаконно возложена какая-либо обязанность;

иные сведения, которые заявитель считает необходимым сообщить.

В случае необходимости в подтверждение своих доводов заявитель прилагает к письменному обращению документы и материалы либо их копии.

129. По результатам рассмотрения обращения должностным лицом Росрегистрации (ее территориального органа) принимается решение об удовлетворении требований заявителя либо об отказе в удовлетворении жалобы.

130. Письменный ответ, содержащий результаты рассмотрения обращения, направляется заявителю.

131. Если в письменном обращении не указаны фамилия заявителя, направившего обращение, и почтовый адрес, по которому должен быть направлен ответ, ответ на обращение не дается.

Росрегистрация (ее территориальные органы) при получении письменного обращения, в котором содержатся нецензурные либо оскорбительные выражения, угрозы жизни, здоровью и имуществу должностного лица, а также членов его семьи, вправе оставить обращение без ответа по существу поставленных в нем вопросов и сообщить заявителю, направившему обращение, о недопустимости злоупотребления правом.

Если текст письменного обращения не поддается прочтению, ответ на обращение не дается, о чем сообщается заявителю, направившему обращение, если его фамилия и почтовый адрес поддаются прочтению.

Если в письменном обращении заявителя содержится вопрос, на который заявителю многократно давались письменные ответы по существу в связи с ранее направляемыми обращениями, и при этом в обращении не приводятся новые доводы или обстоятельства, руководитель Федеральной регистрационной службы (ее территориальных органов), иное уполномоченное на то должностное лицо вправе принять решение о безосновательности очередного обращения и прекращении переписки с заявителем по данному вопросу при условии, что указанное обращение и ранее направляемые обращения направлялись в Федеральную регистрационную службу или в один и тот же ее территориальный орган или одному и тому же должностному лицу. О данном решении уведомляется заявитель, направивший обращение.

Если ответ по существу поставленного в обращении вопроса не может быть дан без разглашения сведений, составляющих государственную или иную охраняемую федеральным законом тайну, заявителю, направившему обращение, сообщается о невозможности дать ответ по существу поставленного в нем вопроса в связи с недопустимостью разглашения указанных сведений.

Если причины, по которым ответ по существу поставленных в обращении вопросов не мог быть дан, в последующем были устранены, заявитель вправе вновь направить обращение в Федеральную регистрационную службу (ее территориальные органы) или к соответствующему должностному лицу Федеральной регистрационной службы (ее территориальных органов).

132. Заявители вправе обжаловать решения, принятые в ходе исполнения государственной функции, действия или бездействие должностных лиц Федеральной регистрационной службы (ее территориального органа) в судебном порядке.

133. Заявители могут сообщить о нарушении своих прав и законных интересов, неправомерных решениях, действиях или бездействии должностных лиц Федеральной регистрационной службы (ее территориального органа), нарушении положений Административного регламента, некорректном поведении или нарушении служебной этики:

по номерам телефонов, содержащихся в приложении 1 к Административному регламенту;

на Интернет-сайт и по электронной почте органов, исполняющих государственную функцию.

Сообщение заявителя должно содержать следующую информацию:

фамилию, имя, отчество гражданина (наименование юридического лица), которым подается сообщение, его место жительства или пребывания;

наименование органа, должность, фамилию, имя и отчество специалиста (при наличии информации), решение, действие (бездействие) которого нарушает права и законные интересы заявителя;

суть нарушенных прав и законных интересов, противоправного решения, действия (бездействия);

сведения о способе информирования заявителя о принятых мерах по результатам рассмотрения его сообщения.

Приложение 1
к Административному регламенту
исполнения Федеральной
регистрационной службой
государственной функции
по принятию в порядке,
установленном законодательством
Российской Федерации,
решения о государственной
регистрации религиозных организаций
и регистрации представительств
иностранных религиозных организаций

СВЕДЕНИЯ О МЕСТОНАХОЖДЕНИИ, КОНТАКТНЫХ ТЕЛЕФОНАХ, ИНТЕРНЕТ-АДРЕСАХ, АДРЕСАХ ЭЛЕКТРОННОЙ ПОЧТЫ РОСРЕГИСТРАЦИИ И ТЕРРИТОРИАЛЬНЫХ ОРГАНОВ РОСРЕГИСТРАЦИИ, ИСПОЛНЯЮЩИХ ГОСУДАРСТВЕННУЮ ФУНКЦИЮ

Федеральная регистрационная служба

Адрес: ул. Воронцово поле, д. 4а, Москва, 109028

Телефон: (8-495) 606-96-27, 917-48-52

Адрес сайта: www.rosregistr.ru

Управление Федеральной регистрационной службы по Республике Адыгея

Адрес: ул. Жуковского, д. 32, г. Майкоп, 385000

Телефон: (8-877-2) 52-36-22, 57-08-78

Адрес электронной почты: 01_upr@rosregistr.ru

Управление Федеральной регистрационной службы по Республике Алтай

Адрес: ул. Чаптынова, д. 20, г. Горно-Алтайск, 649000

Телефон: (8-388-22) 2-26-36, 4-24-52, ф. 9-51-93

Адрес электронной почты: 02_upr@rosregistr.ru

Управление Федеральной регистрационной службы по Республике Башкортостан

Адрес: ул. Фрунзе, д. 66, г. Уфа, 450057

Телефон: (8-347-2) 73-09-76, ф. 72-72-18

Адрес электронной почты: 03_gupr@rosregistr.ru

Управление Федеральной регистрационной службы по Республике Бурятия

Адрес: ул. Борсоева, д. 13 е, г. Улан-Уде, 670000

Телефон: (8-301-2) 21-49-30, ф. 21-38-97

Адрес электронной почты: 04_upr@rosregistr.ru

Адрес сайта: ufrs.e-baikal.ru

Управление Федеральной регистрационной службы по Республике Дагестан

Адрес: просп. Гамидова, д. 9а, г. Махачкала, 367013

Телефон: (8-872-2) 67-21-43, ф. 68-28-91

Адрес электронной почты: 05_gupr@rosregistr.ru

Управление Федеральной регистрационной службы по Республике Ингушетия

Адрес: просп. Базоркина, д. 16 а, г. Назрань, 386101

Телефон: (8-873-2) 22-72-78, 28-28-48

Адрес электронной почты: 06_upr@rosregistr.ru

Управление Федеральной регистрационной службы по Кабардино-Балкарской Республике

Адрес: ул. Пушкина, д. 101, г. Нальчик, 360000

Телефон: (8-866-2) 40-91-91

Адрес электронной почты: 07_upr@rosregistr.ru

Управление Федеральной регистрационной службы по Республике Калмыкия

Адрес: ул. Клыкова, д. 1, г. Элиста, 358000

Телефон: (8-847-22) 5-04-33, ф. 5-41-88

Адрес электронной почты: 08_upr@rosregistr.ru

Управление Федеральной регистрационной службы по Карачаево-Черкесской Республике

Адрес: ул. Красноармейская, д. 54, г. Черкесск, 369000

Телефон: (8-878-22) 5-37-83, ф. 5-67-56

Адрес электронной почты: 09_upr@rosregistr.ru

Управление Федеральной регистрационной службы по Республике Карелия

Адрес: ул. Красная, д. 33, г. Петрозаводск, 185610

Телефон: (8-814-2) 76-95-06, 78-01-68

Адрес электронной почты: 10_upr@rosregistr.ru

Адрес сайта: rosreg.karelia.ru

Управление Федеральной регистрационной службы по Республике Коми

Адрес: ул. Сысольское шоссе, д. 1/4, г. Сыктывкар, 167981

Телефон: (8-821-2) 20-12-42, 29-19-35, ф. 29-11-15

Адрес электронной почты: 11_upr@rosregistr.ru

Управление Федеральной регистрационной службы по Республике Марий Эл

Адрес: ул. Чехова, д. 73 а, г. Йошкар-Ола, 424031

Телефон: (8-836-2) 68-88-08, 45-89-59, ф. 41-06-46

Адрес электронной почты: 12_upr@rosregistr.ru

Управление Федеральной регистрационной службы по Республике Мордовия

Адрес: ул. Л. Толстова, д. 21, г. Саранск, 430000

Телефон: (8-834-2) 24-18-70, ф. 47-23-71

Адрес электронной почты: 13_upr@rosregistr.ru

Управление Федеральной регистрационной службы по Республике Саха (Якутия)

Адрес: просп. Ленина, д. 30, г. Якутск, 677008

Телефон: (8-411-2) 42-95-32

Адрес электронной почты: 14_upr@rosregistr.ru

Адрес сайта: rosreg.sakha.ru

Управление Федеральной регистрационной службы по Республике Северная Осетия - Алания

Адрес: ул. Горького, д. 28, г. Владикавказ, 362019

Телефон: (8-867-2) 54-97-01, 45-16-08

Адрес электронной почты: 15_upr@rosregistr.ru

Управление Федеральной регистрационной службы по Республике Татарстан

Адрес: ул. Островского, д. 8, г. Казань, 420111

Телефон: (8-843-2) 92-32-01, ф. 64-57-71

Адрес электронной почты: 16_gupr@rosregistr.ru

Адрес сайта: www.gufrs-rt.ru

Управление Федеральной регистрационной службы по Республике Тыва

Адрес: ул. Шетинкина-Кравченко, д. 37 а, г. Кызыл, 667000

Телефон: (8-394-22) 1-38-61, ф. 1-38-60

Адрес электронной почты: 17_upr@rosregistr.ru

Управление Федеральной регистрационной службы по Удмуртской Республике

Адрес: ул. М. Горького, д. 56, г. Ижевск, 426051

Телефон: (8-341-2) 78-37-10, ф. 78-72-06

Адрес электронной почты: 18_upr@rosregistr.ru

Адрес сайта: www.rosreg.udm.net

Управление Федеральной регистрационной службы по Республике Хакасия

Адрес: ул. Чертыгашева, д. 144, г. Абакан, а/я 241, 665019

Телефон: (8-390-22) 5-05-89

Адрес электронной почты: 19_upr@rosregistr.ru

Управление Федеральной регистрационной службы по Чеченской Республике

Адрес: ул. Гаражная, д. 10 а, г. Грозный, 364000

Телефон: (8-871-2) 22-28-02, 22-22-89

Адрес электронной почты: 20_upr@rosregistr.ru

Управление Федеральной регистрационной службы по Чувашской Республике

Адрес: ул. Эльгера, д. 10а, г. Чебоксары, 428034

Телефон: (8-835-2) 62-17-53, ф. 62-61-62

Адрес электронной почты: 21_upr@rosregistr.ru

Адрес сайта: www.rosreg21.ru

Управление Федеральной регистрационной службы по Алтайскому краю

Адрес: Молодежная ул., д. 68 а, г. Барнаул, 656031

Телефон: (8-385-2) 62-81-31

Адрес электронной почты: 22_gupr@rosregistr.ru

Управление Федеральной регистрационной службы по Краснодарскому краю

Адрес: ул. Ленина, д. 28, г. Краснодар, 350063

Телефон: (8-861-2) 279-18-00, ф. 279-18-26

Адрес электронной почты: 23_upr@rosregistr.ru

Адрес сайта: www.frskuban.ru

Управление Федеральной регистрационной службы по Красноярскому краю, Эвенкийскому и Таймырскому (Долгано-Ненецкому) автономным округам

Адрес: ул. Дубровинского, д. 114, г. Красноярск, 660021

Телефон: (8-391-2) 58-06-01, 58-06-10

Адрес электронной почты: 24_upr@rosregistr.ru

Управление Федеральной регистрационной службы по Пермскому краю

Адрес: ул. Коммунистическая, д. 35, г. Пермь, 614990

Телефон: (8-342-2) 103-680, ф. 103-243

Адрес электронной почты: 59_gupr@rosregistr.ru

Управление Федеральной регистрационной службы по Приморскому краю

Адрес: ул. Посьетская, д. 48, г. Владивосток, 690091

Телефон: (8-423-2) 41-34-13, ф. 41-34-04

Адрес электронной почты: 25_gupr@rosregistr.ru

Адрес сайта: www.prim-regprav.ru

Управление Федеральной регистрационной службы по Ставропольскому краю

Адрес: ул. Комсомольская, д. 58, г. Ставрополь, 355012

Телефон: (8-865-2) 26-74-67, ф. 94-17-20

Адрес электронной почты: 26_upr@rosregistr.ru

Адрес сайта: www.stavreg.ru

Управление Федеральной регистрационной службы по Хабаровскому краю и Еврейской автономной области

Адрес: ул. Карла Маркса, д. 60, г. Хабаровск, 680000

Телефон: (8-421-2) 39-96-02, 31-43-05, ф. 39-96-72

Адрес электронной почты: 27_gupr@rosregistr.ru

Управление Федеральной регистрационной службы по Амурской области

Адрес: ул. Ленина, д. 192, г. Благовещенск, 675000

Телефон: (8-416-2) 52-50-79, 53-77-47

Адрес электронной почты: 28_upr@rosregistr.ru

Управление Федеральной регистрационной службы по Архангельской области и Ненецкому автономному округу

Адрес: ул. Садовая, д. 5, к. 1, г. Архангельск, 163061

Телефон: (8-818-2) 28-67-02, 65-65-01, ф. 28-67-01

Адрес электронной почты: 29_gupr@rosregistr.ru

Адрес сайта: www.29frs.ru

Управление Федеральной регистрационной службы по Астраханской области

Адрес: ул. Р. Люксембург, д. 9, г. Астрахань, 414000

Телефон: (8-851-2) 22-80-61, 25-04-48

Адрес электронной почты: 30_upr@rosregistr.ru

Адрес сайта: www.justice.astranet.ru

Управление Федеральной регистрационной службы по Белгородской области

Адрес: просп. Б. Хмельницкого, д. 162, г. Белгород, 308010

Телефон: (8-472-2) 35-83-48, ф. 35-82-70

Адрес электронной почты: 31_upr@rosregistr.ru

Адрес сайта: www.belscli.ru

Управление Федеральной регистрационной службы по Брянской области

Адрес: ул. 3 Июля, д. 27, г. Брянск, 241050

Телефон: (8-483-2) 64-31-71, ф. 66-64-46

Адрес электронной почты: 32_upr@rosregistr.ru

Управление Федеральной регистрационной службы по Владимирской области

Адрес: ул. Офицерская, д. 33а, г. Владимир, 600003

Телефон: (8-492-2) 32-16-61, 36-67-50

Адрес электронной почты: 33_upr@rosregistr.ru

Адрес сайта: www.vladrosreg.ru

Управление Федеральной регистрационной службы по Волгоградской области

Адрес: ул. Калинина, д. 4, г. Волгоград, 400001

Телефон: (8-844-2) 93-13-11, ф. 93-13-21

Адрес электронной почты: 34_gupr@rosregistr.ru

Адрес сайта: www.voru.ru

Управление Федеральной регистрационной службы по Вологодской области

Адрес: ул. Пушкинская, д. 25, г. Вологда, 160000

Телефон: (8-817-2) 25-26-32, ф. 72-48-90

Адрес электронной почты: 35_upr@rosregistr.ru

Адрес сайта: www.vologda-oblast.ru/sub/ufrs

Управление Федеральной регистрационной службы по Воронежской области

Адрес: ул. Донбасская, д. 2, г. Воронеж, 394026

Телефон: (8-473-2) 72-00-00, ф. 71-00-11

Адрес электронной почты: 36_gupr@rosregistr.ru

Управление Федеральной регистрационной службы по Ивановской области

Адрес: ул. Багаева, д. 27, г. Иваново, 153000

Телефон: (8-493-2) 30-42-14, ф. 30-17-46

Адрес электронной почты: 37_upr@rosregistr.ru

Управление Федеральной регистрационной службы по Иркутской области и Усть-Ордынскому Бурятскому автономному округу

Адрес: ул. Желябова, д. 6, г. Иркутск, 664011

Телефон: (8-395-2) 21-44-05

Адрес электронной почты: 38_gupr@rosregistr.ru

Управление Федеральной регистрационной службы по Калининградской области

Адрес: ул. Соммера, д. 27, г. Калининград, 236040

Телефон: (8-401-2) 59-66-95

Адрес электронной почты: 39_upr@rosregistr.ru

Управление Федеральной регистрационной службы по Калужской области

Адрес: ул. Ф. Энгельса, д. 25, г. Калуга, 248023

Телефон: (8-484-2) 54-51-97

Адрес электронной почты: 40_upr@rosregistr.ru

Управление Федеральной регистрационной службы по Камчатской области и Корякскому автономному округу

Адрес: пер. Ботанический, д. 4, г. Петропавловск-Камчатский, а/я 10, 683017

Телефон: (8-415-2-4) 6-70-54

Адрес электронной почты: 41_gupr@rosregistr.ru

Адрес сайта: www.41region.ru

Управление Федеральной регистрационной службы по Кемеровской области

Адрес: просп. Советский, д. 63, г. Кемерово, 650099

Телефон: (8-384-2) 36-34-65, ф. 58-75-96

Адрес электронной почты: 42_gupr@rosregistr.ru

Адрес сайта: www.42rosreg.ru

Управление Федеральной регистрационной службы по Кировской области

Адрес: ул. Ленина, д. 108, г. Киров (обл.), 610002

Телефон: (8-833-2) 67-06-48, ф. 67-84-77

Адрес электронной почты: 43_upr@rosregistr.ru

Адрес сайта: www.rosreg.kirov.ru

Управление Федеральной регистрационной службы по Костромской области

Адрес: ул. Сенная, д. 17, г. Кострома, 156013

Телефон: (8-494-2) 31-78-73, ф. 31-45-41

Адрес электронной почты: 44_upr@rosregistr.ru

Управление Федеральной регистрационной службы по Курганской области

Адрес: ул. Гоголя, д. 103, г. Курган, 640000

Телефон: (8-352-2) 46-10-00, ф. 46-02-52

Адрес электронной почты: 45_upr@rosregistr.ru

Адрес сайта: www.rpalata.kurgan.ru

Управление Федеральной регистрационной службы по Курской области

Адрес: Красная площадь, д. 6, г. Курск, 305000

Телефон: (8-471-2) 51-17-01, ф. 51-16-62

Адрес электронной почты: 46_upr@rosregistr.ru

Управление Федеральной регистрационной службы по Липецкой области

Адрес: пл. Победы, д. 8, г. Липецк, 398001

Телефон: (8-474-2) 22-58-79, 22-59-06, ф. 22-35-17

Адрес электронной почты: 48_upr@rosregistr.ru

Управление Федеральной регистрационной службы по Магаданской области и Чукотскому автономному округу

Адрес: ул. Якутская, д. 51, г. Магадан, 685000

Телефон: (8-413-22) 7-90-89, ф. 5-20-18

Адрес электронной почты: 49_upr@rosregistr.ru

Адрес сайта: ufrsmo.maglan.ru

Управление Федеральной регистрационной службы по Московской области

Адрес: ул. Поклонная, д. 13, г. Москва, 121170

Телефон: (8-095) 148-89-46

Адрес электронной почты: 50_gupr@rosregistr.ru

Адрес сайта: www.mosoblreg.ru

Управление Федеральной регистрационной службы по Мурманской области

Адрес: ул. Карла Либкнехта, д. 46/2, г. Мурманск, 183012

Телефон: (8-815-2) 42-82-39

Адрес электронной почты: 51_upr@rosregistr.ru

Управление Федеральной регистрационной службы по Нижегородской области

Адрес: ул. 1-ая Оранжерейная, д. 46, г. Нижний Новгород, 603950

Телефон: (8-831-2) 30-16-08, ф. 34-38-71

Адрес электронной почты: 52_gupr@rosregistr.ru

Управление Федеральной регистрационной службы по Новгородской области

Адрес: ул. Стратилатовская, д. 19, г. Великий Новгород, 173001

Телефон: (8-816-2) 157-206

Адрес электронной почты: 53_upr@rosregistr.ru

Адрес сайта: ufrs.nov.ru

Управление Федеральной регистрационной службы по Новосибирской области

Адрес: ул. Державина, д. 28, г. Новосибирск, 630091

Телефон: (8-383) 216-07-04, ф. 227-10-87

Адрес электронной почты: 54_upr@rosregistr.ru

Управление Федеральной регистрационной службы по Омской области

Адрес: ул. Красный Путь, д. 5, г. Омск, 644002

Телефон: (8-381) 25-24-96, ф. 24-04-33

Адрес электронной почты: 55_gupr@rosregistr.ru

Управление Федеральной регистрационной службы по Оренбургской области

Адрес: ул. Пушкинская, д. 10, г. Оренбург, 460000

Телефон: (8-353-2) 77-70-71, ф. 77-00-52

Адрес электронной почты: 56_upr@rosregistr.ru

Управление Федеральной регистрационной службы по Орловской области

Адрес: ул. Октябрьская, д. 47, г. Орел, 302028

Телефон: (8-486-2) 43-55-61, ф. 45-64-34

Адрес электронной почты: 57_upr@rosregistr.ru

Управление Федеральной регистрационной службы по Пензенской области

Адрес: ул. Суворова, д. 39 а, г. Пенза, 440600

Телефон: (8-841-2) 52-58-97, ф. 55-22-79

Адрес электронной почты: 58_upr@rosregistr.ru

Адрес сайта: ufrs.pnz.ru

Управление Федеральной регистрационной службы по Псковской области

Адрес: ул. Текстильная, д. 3, г. Псков, 180019

Телефон: (8-811-2) 72-14-09, 53-55-84

Адрес электронной почты: 60_upr@rosregistr.ru

Адрес сайта: www.rppskov.ru

Управление Федеральной регистрационной службы по Ростовской области

Адрес: Соборный переулок, д. 2а, г. Ростов-на-Дону, 344002

Телефон: (8-863) 262-29-68, ф. 240-22-80

Адрес электронной почты: 61_gupr@rosregistr.ru

Управление Федеральной регистрационной службы по Рязанской области

Адрес: ул. Право-Лыбедская, д. 35, г. Рязань, 390000

Телефон: (8-491-2) 21-93-99, 21-61-50, 21-11-43, ф. 25-61-59

Адрес электронной почты: 62_upr@rosregistr.ru

Управление Федеральной регистрационной службы по Самарской области

Адрес: ул. Некрасовская, д. 3, г. Самара, 443099

Телефон: (8-846) 333-54-25

Адрес электронной почты: 63_gupr@rosregistr.ru

Управление Федеральной регистрационной службы по Саратовской области

Адрес: Театральная площадь, д. 11, г. Саратов, 410600

Телефон: (8-845-2) 26-32-20, ф. 27-20-75

Адрес электронной почты: 64_gupr@rosregistr.ru

Управление Федеральной регистрационной службы по Сахалинской области

Адрес: ул. Ленина, д. 250, г. Южно-Сахалинск, 693000

Телефон: (8-424-2) 74-48-11, ф. 74-26-48

Адрес электронной почты: 65_upr@rosregistr.ru

Управление Федеральной регистрационной службы по Свердловской области

Адрес: ул. Генеральская, д. 6а, г. Екатеринбург, 620062

Телефон: (8-343) 375-39-00, ф. 375-39-11

Адрес электронной почты: 66_gupr@rosregistr.ru

Адрес сайта: www.frs66.ru

Управление Федеральной регистрационной службы по Смоленской области

Адрес: ул. Полтавская, д. 8, г. Смоленск, 214025

Телефон: (8-481-2) 35-12-37, ф. 35-12-51

Адрес электронной почты: 67_upr@rosregistr.ru

Адрес сайта: admin.smolensk.ru/~ufrs/

Управление Федеральной регистрационной службы по Тамбовской области

Адрес: ул. К. Маркса, д. 142, г. Тамбов, 392036

Телефон: (8-475-2) 47-14-08, 47-26-38, ф. 47-10-60

Адрес электронной почты: 68_upr@rosregistr.ru

Управление Федеральной регистрационной службы по Тверской области

Адрес: Свободный пер., д. 2, г. Тверь, 170100

Телефон: (8-482-2) 509-510, ф. 32-08-61

Адрес электронной почты: 69_upr@rosregistr.ru

Управление Федеральной регистрационной службы по Томской области

Адрес: ул. Пушкина, д. 34/1, г. Томск, 634003

Телефон: (8-382-2) 65-66-59

Адрес электронной почты: 70_upr@rosregistr.ru

Адрес сайта: www.rosreg.tomsk.ru

Управление Федеральной регистрационной службы по Тульской области

Адрес: ул. Сойфера, д. 16, г. Тула, 300041

Телефон: (8-487-2) 30-10-11, ф. 31-53-65

Адрес электронной почты: 71_upr@rosregistr.ru

Управление Федеральной регистрационной службы по Тюменской области, Ханты-Мансийскому и Ямало-Ненецкому автономным округам

Адрес: ул. Рационализаторов, д. 20, г. Тюмень, 625048

Телефон: (8-345-2), 43-07-55

Адрес электронной почты: 72_upr@rosregistr.ru

Управление Федеральной регистрационной службы по Ульяновской области

Адрес: ул. Карла Маркса, д. 29, г. Ульяновск, 432970

Телефон: (8-842-2) 41-66-54, 42-24-27

Адрес электронной почты: 73_upr@rosregistr.ru

Адрес сайта: www.ufrs.mv.ru

Управление Федеральной регистрационной службы по Челябинской области

Адрес: ул. Елькина, д. 85, г. Челябинск, 454048

Телефон: (8-351-2) 37-67-45

Адрес электронной почты: 74_gupr@rosregistr.ru

Управление Федеральной регистрационной службы по Читинской области и Агинскому Бурятскому автономному округу

Адрес: ул. Анохина, д. 63, г. Чита, 672002

Телефон: (8-302-2) 32-52-42, ф. 35-52-05, ф. 35-22-11

Адрес электронной почты: 75_gupr@rosregistr.ru

Управление Федеральной регистрационной службы по Ярославской области

Адрес: ул. Пушкина, д. 14а, г. Ярославль, 150000

Телефон: (8-485-2) 72-57-80, ф. 30-56-76

Адрес электронной почты: 76_upr@rosregistr.ru

Управление Федеральной регистрационной службы по Москве

Адрес: ул. Большая Тульская, д. 15, г. Москва, 115191

Телефон: 957-69-01, ф. 954-28-65

Адрес электронной почты: 77_gupr@rosregistr.ru

Управление Федеральной регистрационной службы по Санкт-Петербургу и Ленинградской области

Адрес: Галерный проезд, д. 3, г. Санкт-Петербург, 199226

Телефон: (8-812) 324-59-10, ф. 324-59-02

Адрес электронной почты: 78_gupr@rosregistr.ru

Приложение 2
к Административному регламенту
исполнения Федеральной
регистрационной службой
государственной функции
по принятию в порядке,
установленном законодательством
Российской Федерации,
решения о государственной
регистрации религиозных организаций
и регистрации представительств
иностранных религиозных организаций

ПЕРЕЧНИ
ДОКУМЕНТОВ, ПРЕДСТАВЛЯЕМЫХ НА ГОСУДАРСТВЕННУЮ РЕГИСТРАЦИЮ РЕЛИГИОЗНОЙ ОРГАНИЗАЦИИ, РЕГИСТРАЦИЮ ПРЕДСТАВИТЕЛЬСТВА ИНОСТРАННОЙ РЕЛИГИОЗНОЙ ОРГАНИЗАЦИИ

1. В соответствии с пунктом 5 статьи 11 Федерального закона "О свободе совести и о религиозных объединениях" для государственной регистрации местной религиозной организации заявителями представляются:

заявление о регистрации;

список лиц, создающих религиозную организацию, с указанием гражданства, места жительства, даты рождения;

устав религиозной организации;

протокол учредительного собрания;

документ, подтверждающий существование религиозной группы на данной территории на протяжении не менее пятнадцати лет, выданный органом местного самоуправления, или подтверждающий ее вхождение в централизованную религиозную организацию, выданный ее руководящим центром;

сведения об основах вероучения и соответствующей ему практики, в том числе об истории возникновения религии и данного объединения, о формах и методах его деятельности, об отношении к семье и браку, к образованию, особенностях отношения к здоровью последователей данной религии, ограничениях для членов и служителей организации в отношении их гражданских прав и обязанностей;

сведения об адресе (месте нахождения) постоянно действующего руководящего органа создаваемой религиозной организации, по которому осуществляется связь с религиозной организацией;

документ об уплате государственной пошлины.

В случае, если вышестоящий руководящий орган (центр) образуемой религиозной организации находится за пределами Российской Федерации, дополнительно к указанным документам в установленном порядке представляется устав или иной основополагающий документ иностранной религиозной организации, который удостоверен государственным органом государства нахождения этой организации.

2. В соответствии с пунктом 7 статьи 11 Федерального закона "О свободе совести и о религиозных объединениях" для государственной регистрации централизованной религиозной организации, а также религиозной организации, образуемой централизованной религиозной организацией, заявителями представляются:

заявление о регистрации;

список учредителей религиозной организации;

устав создаваемой религиозной организации, утвержденный ее учредителем (учредителями);

сведения об адресе (месте нахождения) постоянно действующего руководящего органа создаваемой религиозной организации, по которому осуществляется связь с религиозной организацией;

нотариально удостоверенные копии устава и документа о государственной регистрации учредителя (учредителей);

соответствующее решение правомочного органа учредителя (учредителей);

документ об уплате государственной пошлины.

При создании централизованной религиозной организации представляются также уставы не менее чем трех местных религиозных организаций, входящих в ее структуру, и сведения об иных входящих в указанную структуру религиозных организациях.

3. В соответствии с пунктом 8 Положения о порядке регистрации, открытия и закрытия в Российской Федерации представительств иностранных религиозных организаций, утвержденного Постановлением Правительства Российской Федерации от 2 февраля 1998 г. N 130 "О порядке регистрации, открытия и закрытия в Российской Федерации представительств иностранных религиозных организаций", для регистрации представительства лицо, уполномоченное иностранной религиозной организацией на ведение от ее имени переговоров об открытии представительства, представляет в регистрирующий орган:

заявление об открытии представительства, подписанное уполномоченным лицом (лицами) иностранной религиозной организации, в котором указываются краткие сведения об этой религиозной организации, цель и основные формы предполагаемой деятельности, местонахождение (адрес) представительства и район его деятельности, количество иностранных сотрудников представительства;

в случае открытия представительства при российской религиозной организации - соответствующее ходатайство этой организации;

решение правомочного органа иностранной религиозной организации (организаций) об открытии своего представительства в Российской Федерации и назначении руководителя представительства (представителя);

копии учредительных документов, свидетельства о регистрации или иных правоустанавливающих документов иностранной религиозной организации.

Регистрирующий орган вправе запросить дополнительные сведения, а также произвести проверку достоверности содержащейся в представленных документах информации.

4. В соответствии со статьей 17 Федерального закона "О государственной регистрации юридических лиц и индивидуальных предпринимателей" для государственной регистрации изменений, вносимых в учредительные документы юридического лица, представляются:

заявление о государственной регистрации изменений, вносимых в учредительные документы;

решение о внесении изменений в учредительные документы;

изменения, вносимые в учредительные документы юридического лица;

документ об уплате государственной пошлины.

5. В соответствии со статьей 21 Федерального закона "О государственной регистрации юридических лиц и индивидуальных предпринимателей" для государственной регистрации ликвидации юридического лица представляются:

заявление о государственной регистрации ликвидации;

ликвидационный баланс;

документ об уплате государственной пошлины.

Приложение 3
к Административному регламенту
исполнения Федеральной
регистрационной службой
государственной функции
по принятию в порядке,
установленном законодательством
Российской Федерации,
решения о государственной
регистрации религиозных организаций
и регистрации представительств
иностранных религиозных организаций

БЛОК-СХЕМЫ ПОСЛЕДОВАТЕЛЬНОСТИ ДЕЙСТВИЙ ПРИ ИСПОЛНЕНИИ ФЕДЕРАЛЬНОЙ РЕГИСТРАЦИОННОЙ СЛУЖБОЙ ГОСУДАРСТВЕННОЙ ФУНКЦИИ ПО ПРИНЯТИЮ В ПОРЯДКЕ, УСТАНОВЛЕННОМ ЗАКОНОДАТЕЛЬСТВОМ РОССИЙСКОЙ ФЕДЕРАЦИИ, РЕШЕНИЯ О ГОСУДАРСТВЕННОЙ РЕГИСТРАЦИИ РЕЛИГИОЗНЫХ ОРГАНИЗАЦИЙ И РЕГИСТРАЦИИ ПРЕДСТАВИТЕЛЬСТВ ИНОСТРАННЫХ РЕЛИГИОЗНЫХ ОРГАНИЗАЦИЙ

Условные обозначения

               
(     )   Начало или завершение административной процедуры
                 
          Операция, действие, мероприятие
                 
      /\          
               
<       >   Ситуация выбора, принятие решения
      \/          
               
                 
  /       Внешний документ (передача документа)
       
  v    
  4   Межстраничная ссылка, переход к следующей странице блок-схемы
         
  4    
         
  v    

Блок-схема общей структуры последовательности действий при исполнении Федеральной регистрационной службой государственной функции по принятию в порядке, установленном законодательством Российской Федерации, решения о государственной регистрации религиозных организаций и регистрации представительств иностранных религиозных организаций

Блок-схема административной процедуры приема документов

Блок-схема административной процедуры рассмотрения документов

Блок-схема административной процедуры принятия решения о государственной регистрации религиозной организации, регистрации представительства иностранной религиозной организации

Блок-схема административной процедуры оформления и выдачи документов

Блок-схема административной процедуры направления сообщения об отказе в государственной регистрации религиозной организации или уведомления об оставлении заявления о государственной регистрации религиозной организации без рассмотрения, сообщения об отказе в регистрации представительства иностранной религиозной организации