Приказ ФНС РФ от 15.12.2010 N ММВ-7-3/730@

"Об утверждении формы и формата налоговой декларации по налогу на прибыль организаций, Порядка ее заполнения" (часть 2)
Редакция от 15.12.2010 — Документ утратил силу, см. «Приказ ФНС РФ от 22.03.2012 N ММВ-7-3/174@»

Данный документ применяется начиная с представления налоговой декларации по налогу на прибыль организаций за налоговый период 2010 года (пункт 2).

Зарегистрировано в Минюсте РФ 2 февраля 2011 г. N 19680


ФЕДЕРАЛЬНАЯ НАЛОГОВАЯ СЛУЖБА

ПРИКАЗ
от 15 декабря 2010 г. N ММВ-7-3/730@

ОБ УТВЕРЖДЕНИИ ФОРМЫ И ФОРМАТА НАЛОГОВОЙ ДЕКЛАРАЦИИ ПО НАЛОГУ НА ПРИБЫЛЬ ОРГАНИЗАЦИЙ, ПОРЯДКА ЕЕ ЗАПОЛНЕНИЯ

Приказ, Листы 01 - 03 Декларации включены в систему отдельным документом

Приложение N 1
к Приказу ФНС России
от 15.12.2010 N ММВ-7-3-730@

  Штрихкод                                                                      
        ИНН                                                                
                                                                         
    0020 9182     КПП                   Стр.                                          
                                                                               
                                                                               
                                                                               
    Лист 04  
                                                                               
  Расчет налога на прибыль организаций с доходов, исчисленного по ставкам, отличным от ставки, указанной в пункте 1 статьи 284 НК  
                                                                               
                                Налогоплательщики, не имеющие доходов, облагаемых по ставкам, отличным от ставки, указанной в пункте 1 статьи 284 НК, Лист 04 не представляют  
                                 
                                                                               
                                               
    Вид дохода   1 - доход в виде процентов по государственным ценным бумагам государств - участников Союзного государства, государственным ценным бумагам субъектов Российской Федерации и муниципальным ценным бумагам (ставка 15%)
2 - доход в виде процентов по ценным бумагам, поименованный в пп. 2 п. 4 ст. 284 НК (ставка 9%)
3 - доход в виде процентов по государственным и муниципальным облигациям, подлежащий налогообложению (ставка 0%)
4 - доход в виде дивидендов (доходов от долевого участия в иностранных организациях) (ставка 9%)
5 - доход в виде дивидендов (доходов от долевого участия в иностранных организациях) (ставка 0%)
6 - доход в виде дивидендов (доходов от долевого участия в российских организациях) (ставка 9%)
   
         
         
                 
                                         
                                     
  Показатели Код строки Сумма (руб.)  
  1 2 3  
                                       
  Налоговая база 010                                  
                                       
  Доходы, уменьшающие налоговую базу 020                                  
                                       
  Ставка налога (%) 030                                  
                                       
  Исчислено налога с доходов 040                                  
                                       
  Сумма налога с выплаченных дивидендов за пределами Российской Федерации и засчитанная в уплату налога согласно порядку, установленному статьями 275, 311 НК, в предыдущие отчетные периоды (сумма строк 050 и 060 за предыдущий отчетный период) 050                                  
                                       
  Сумма налога с выплаченных дивидендов за пределами Российской Федерации и засчитываемая в уплату налога согласно порядку, установленному статьями 275, 311 НК 060                                  
                                       
  Начислено налога, в предыдущие отчетные периоды (сумма строк 070 и 080 за предыдущий отчетный период) 070                                  
                                       
  Сумма налога, начисленная с доходов, полученных в последнем квартале (месяце) отчетного (налогового) периода - всего (стр. 040 - стр. 050 - стр. 060 - стр. 070) 080                                  
                                       
                                                                       
                                                                         
                                                                         

  Штрихкод                                                                      
        ИНН                                                                
                                                                         
    0020 9199     КПП                   Стр.                                          
                                                                               
                                                                               
                                                                               
    Лист 05  
                                                                               
  Расчет налоговой базы по налогу на прибыль организаций по операциям, финансовые результаты которых учитываются в особом порядке (за исключением отраженных в Приложении 3 к Листу 02)  
                                                                               
                                Налогоплательщики, не осуществляющие операции, подлежащие отражению в Листе 05, данный Лист не представляют  
                                 
                                                                               
                                               
    Вид операции   1 - с ценными бумагами, обращающимися на организованном рынке ценных бумаг
2 - с ценными бумагами, не обращающимися на организованном рынке ценных бумаг
3 - с финансовыми инструментами срочных сделок, не обращающимися на организованном рынке
4 - по операциям с ценными бумагами, обращающимися и не обращающимися на организованном рынке ценных бумаг, полученными первичными владельцами государственных ценных бумаг в результате новации
5 - с финансовыми инструментами срочных сделок, не обращающимися на организованном рынке, заключенным после 1 июля 2009 года, дата завершения которых наступает с 1 января 2010 года
   
         
         
         
                                                 
                                     
  Показатели Код строки Сумма (руб.)  
  1 2 3  
                                       
  Доход от выбытия, в т.ч. доход от погашения 010                                  
                                       
  Сумма отклонения от минимальной (расчетной) цены 020                                  
                                       
  Расходы, связанные с приобретением и реализацией (выбытием, в т.ч. погашением) 030                                  
                                       
  Сумма отклонения от максимальной (расчетной) цены 031                                  
                                       
  Итого прибыль (убыток) (стр. 010 + стр. 020 - стр. 030 + стр. 031) 040                                  
                                       
  Сумма корректировки прибыли (убытка) 050                                  
                                       
  Налоговая база без учета убытков, полученных в предыдущих налоговых периодах (стр. 040 - стр. 050) 060                                  
                                       
  Сумма убытка или части убытка, полученного в предыдущем (предыдущих) налоговом (налоговых) периоде (периодах) 070                                  
                                       
  Сумма убытка или части убытка, признаваемая в отчетном (налоговом) периоде в целях налогообложения, уменьшающая налоговую базу за отчетный (налоговый) период 080                                  
                                       
  Сумма неучтенного убытка, подлежащего переносу на будущий отчетный (налоговый) период 090                                  
                                       
  Сумма убытка по завершенным сделкам, которые не погашены до 1 января 2010 года 091                                  
                                       
  Налоговая база (стр. 060 - стр. 080) 100                                  
                                       
                                                                       
                                                                         
                                                                         

  Штрихкод                                                                      
        ИНН                                                                
                                                                         
    0020 9205     КПП                   Стр.                                          
                                                                               
                                                                               
                                                                               
    Лист 06  
                                                                               
  Доходы, расходы и налоговая база, полученная негосударственным пенсионным фондом от размещения пенсионных резервов  
                                                                               
                                Лист 06 представляется только
негосударственными пенсионными фондами
 
                                 
                                                                               
                                     
  Показатели Код строки Сумма (руб.)  
  1 2 3  
                                       
  Доход негосударственного пенсионного фонда 010                                  
  в том числе:                                    
  от реализации или иного выбытия ценных бумаг (в том числе погашения), обращающихся на организованном рынке ценных бумаг 020                                  
                                       
  сумма отклонения фактической выручки от реализации ценных бумаг, обращающихся на организованном рынке ценных бумаг, от минимальной (расчетной) цены сделок на организованном рынке ценных бумаг 030                                  
                                       
  от реализации или иного выбытия ценных бумаг (в том числе погашения), не обращающихся на организованном рынке ценных бумаг 040                                  
                                       
  сумма отклонения фактической выручки от реализации ценных бумаг, не обращающихся на организованном рынке ценных бумаг, от минимальной (расчетной) цены 050                                  
                                       
  в виде процентов по государственным ценным бумагам государств - участников Союзного государства, государственным ценным бумагам субъектов Российской Федерации и муниципальным ценным бумагам 060                                  
                                       
  в виде процентов по муниципальным ценным бумагам, эмитированным на срок не менее трех лет до 01.01.2007, а также в виде процентов по облигациям с ипотечным покрытием, эмитированным до 01.01.2007, и доход учредителей доверительного управления ипотечным покрытием, полученный на основании приобретения ипотечных сертификатов участия, выданных управляющим ипотечным покрытием до 01.01.2007 070                                  
                                       
  от долевого участия в других организациях 080                                  
                                       
  в виде процентов по государственным ценным бумагам государств - участников Союзного государства, государственным ценным бумагам субъектов Российской Федерации и муниципальным ценным бумагам, налог по которым удерживается налоговым агентом 090                                  
                                       
  в виде процентов по муниципальным ценным бумагам, эмитированным на срок не менее трех лет до 01.01.2007, налог по которым удерживается налоговым агентом 100                                  
                                       
  от осуществления других инвестиций (вложений) 110                                  
                                       
  Сумма размещенных пенсионных резервов за отчетный период                                    
                                       
  Доход негосударственного пенсионного фонда, рассчитанный исходя из ставки рефинансирования Банка России и суммы размещенного резерва 120                                  
                                       
    130                                  
  в том числе:                                    
 
приходящийся на ценные бумаги, обращающиеся на организованном рынке ценных бумаг
140                                  
                                       
  приходящийся на ценные бумаги, не обращающиеся на организованном рынке ценных бумаг 150                                  
                                       
  в виде процентного дохода по государственным ценным бумагам государств - участников Союзного государства, государственным ценным бумагам субъектов Российской Федерации и муниципальным ценным бумагам 160                                  
                                       
                                                                       
                                                                         
                                                                         
  Штрихкод                                                                      
        ИНН                                                                
                                                                         
    0020 9212     КПП                   Стр.                                          
                                                                               
                                                                               
                                                                               
    Лист 06 (продолжение)  
                                                                               
                                     
  Показатели Код строки Сумма (руб.)  
  1 2 3  
                                       
  в виде процентов по муниципальным ценным бумагам, эмитированным на срок не менее трех лет до 01.01.2007, а также в виде процентов по облигациям с ипотечным покрытием, эмитированным до 01.01.2007, и доход учредителей доверительного управления ипотечным покрытием, полученный на основании приобретения ипотечных сертификатов участия, выданных управляющим ипотечным покрытием до 01.01.2007 170                                  
                                       
  полученный от других инвестиций (вложений) 180                                  
                                       
  Расходы (сумма строк 200 - 220) 190                                  
  в том числе:                                    
  приходящиеся на вложения в ценные бумаги, обращающиеся на организованном рынке ценных бумаг 200                                  
                                       
  сумма отклонения от максимальной (расчетной) цены сделок на организованном рынке ценных бумаг 201                                  
                                       
  приходящиеся на вложения в ценные бумаги, не обращающиеся на организованном рынке ценных бумаг 210                                  
                                       
  сумма отклонения от максимальной (расчетной) цены сделок на неорганизованном рынке ценных бумаг 211                                  
                                       
  приходящиеся на другие инвестиции (вложения) 220                                  
                                       
  Процент отчислений на уставную деятельность от доходов, полученных от размещения пенсионных резервов, % 230       .                          
                                       
  Отчисления от доходов, полученных от размещения пенсионных резервов, направленных на формирование имущества, предназначенного для обеспечения уставной деятельности фонда (сумма строк 250 - 320) 240                                  
  в том числе:                                    
  отчисления от размещения пенсионных резервов от вложений в ценные бумаги, обращающиеся на организованном рынке ценных бумаг 250                                  
                                       
  отчисления от размещения пенсионных резервов от вложений в ценные бумаги, не обращающиеся на организованном рынке ценных бумаг 260                                  
                                       
  отчисления от доходов, полученных в виде процентов по государственным ценным бумагам государств - участников Союзного государства, государственным ценным бумагам субъектов Российской Федерации и муниципальным ценным бумагам 270                                  
                                       
  отчисления от доходов в виде процентов по муниципальным ценным бумагам, эмитированным на срок не менее трех лет до 01.01.2007, а также от доходов в виде процентов по облигациям с ипотечным покрытием, эмитированным до 01.01.2007, и доходов учредителей доверительного управления ипотечным покрытием, полученным на основании приобретения ипотечных сертификатов участия, выданных управляющим ипотечным покрытием до 1 января 2007 года 280                                  
                                       
  отчисления от доходов, полученных от долевого участия в других организациях отчисления от доходов в виде процентов по государственным ценным бумагам государств - участников Союзного государства, 290                                  
                                       
  государственным ценным бумагам субъектов Российской Федерации и муниципальным ценным бумагам, удерживаемых налоговым агентом отчисления от доходов в виде процентов по муниципальным ценным бумагам эмитированным на срок не менее трех лет до 01.01.2007, удерживаемых налоговым агентом (источником выплаты доходов) 300                                  
                                     
  310                                  
                                       
  отчисления от осуществления других инвестиций (вложений) 320                                  
                                       
                                                                       
                                                                         
                                                                         

  Штрихкод                                        
        ИНН                                  
                                           
    0020 9229     КПП                   Стр.            
                                                                               
                                                                               
                                                                               
    Лист 06 (продолжение)  
                                                                               
                                     
  Показатели Код строки Сумма (руб.)  
  1 2 3  
                                       
  Прибыль (убыток) от вложений в ценные бумаги, обращающиеся на организованном рынке ценных бумаг 330                                  
                                       
  Суммы, исключаемые из прибыли от вложений в ценные бумаги, обращающиеся на организованном рынке ценных бумаг 340                                  
                                       
  Прибыль (убыток) от вложений в ценные бумаги, не обращающиеся на организованном рынке ценных бумаг 350                                  
                                       
  Суммы, исключаемые из прибыли от вложений в ценные бумаги, не обращающиеся на организованном рынке ценных бумаг 360                                  
                                       
  Доход в виде процентов по государственным ценным бумагам государств - участников Союзного государства, государственным ценным бумагам субъектов Российской Федерации и муниципальным ценным бумагам 370                                  
                                       
  Доход в виде процентов по муниципальным ценным бумагам, эмитированным на срок не менее трех лет до 01.01.2007, а также доход в виде процентов по облигациям с ипотечным покрытием, эмитированным до 01.01.2007, и доход учредителей доверительного управления ипотечным покрытием, полученный на основании приобретения ипотечных сертификатов участия, выданных управляющим ипотечным покрытием до 01.01.2007 380                                  
                                       
  Прибыль (убыток) от осуществления других инвестиций (вложений) 390                                  
                                       
  Суммы, исключаемые из прибыли от осуществления других инвестиций (вложений) 400                                  
                                       
  Налоговая база от вложений в ценные бумаги, обращающиеся на организованном рынке ценных бумаг (стр. 330 - стр. 340) 410                                  
                                       
  Сумма убытка или части убытка, полученного в предыдущем (предыдущих) налоговом (налоговых) периоде (периодах). Входящее сальдо 420                                  
                                       
  Сумма убытка, признаваемая в отчетном (налоговом) периоде в целях налогообложения 430                                  
                                       
  Сумма неучтенного убытка, подлежащего переносу на будущий отчетный (налоговый) период. Исходящее сальдо (стр. 420 - стр. 430) 440                                  
                                       
  Налоговая база от вложений в ценные бумаги, не обращающиеся на организованном рынке ценных бумаг (стр. 350 - стр. 360) 450                                  
                                       
  Сумма убытка или части убытка, полученного в предыдущем (предыдущих) налоговом (налоговых) периоде (периодах). Входящее сальдо 460                                  
                                       
  Сумма убытка, признаваемая в отчетном (налоговом) периоде в целях налогообложения 470                                  
                                       
  Сумма неучтенного убытка, подлежащего переносу на будущий отчетный (налоговый) период. Исходящее сальдо (стр. 460 - стр. 470) 480                                  
                                       
  Налоговая база от осуществления других инвестиций (стр. 390 - стр. 400) 490                                  
                                       
  Сумма убытка или части убытка, полученного в предыдущем (предыдущих) налоговом (налоговых) периоде (периодах). Входящее сальдо 500                                  
                                       
  Сумма убытка, признаваемая в отчетном (налоговом) периоде в целях налогообложения 510                                  
                                       
  Сумма неучтенного убытка, подлежащего переносу на будущий отчетный (налоговый) период. 520                                  
                                       
  Исходящее сальдо (стр. 500 - стр. 510)
Налоговая база для исчисления налога (стр. 410 - стр. 430 + стр. 450 - стр. 470 + стр. 490 - стр. 510), если строки 410, 450 и 490 > 0
530                                  
                                     
                                                                       
                                                                         
                                                                         

  Штрихкод                                        
        ИНН                                  
                                           
    0020 9236     КПП                   Стр.            
                                                                               
                                                                               
                                                                               
    Лист 07  
                                                                               
  Отчет о целевом использовании имущества (в том числе денежных средств), работ, услуг, полученных в рамках благотворительной деятельности, целевых поступлений, целевого финансирования  
                                                                               
                                Налогоплательщики, не получавшие имущество (в том числе денежные средства), работы, услуги в рамках благотворительной деятельности, целевых поступлений, целевого финансирования, Лист 07 не представляют  
                                 
                                                                               
                                                                                 
  Код вида поступлений Дата поступления / Срок использования (до какой даты) Стоимость имущества, работ, услуг или сумма денежных средств / Сумма средств, срок использования которых не истек Сумма средств, использованных по назначению в течение установленного срока / Сумма средств, использованных не по назначению или не использованных в установленный срок  
    1           2/5                     3/6                       4/7            
                                                                                   
              .     .                                                              
                                                                                   
              .     .                                                              
                                                                                   
              .     .                                                              
                                                                                   
              .     .                                                              
                                                                                   
              .     .                                                              
                                                                                   
              .     .                                                              
                                                                                   
              .     .                                                              
                                                                                   
              .     .                                                              
                                                                                   
              .     .                                                              
                                                                                   
              .     .                                                              
                                                                                   
              .     .                                                              
                                                                                   
              .     .                                                              
                                                                                   
              .     .                                                              
                                                                                   
              .     .                                                              
                                                                                   
              .     .                                                              
                                                                                   
              .     .                                                              
                                                                                   
              .     .                                                              
                                                                                   
              .     .                                                              
                                                                                   
          Итого по отчету                                                    
                                                                                   
                                                                                 
                                                                                   
                                                                       
                                                                         
                                                                         

  Штрихкод                                        
        ИНН                                  
                                           
    0020 9243     КПП                   Стр.            
                                                                               
                                                                               
                                                                               
    Приложение
к налоговой декларации
 
                                                                               
  Доходы, не учитываемые при определении налоговой базы, расходы, учитываемые для целей налогообложения отдельными категориями налогоплательщиков  
                                                                               
                                Налогоплательщики, не имеющие доходов и расходов, приведенных в приложении N 4 к порядку заполнения налоговой декларации по налогу на прибыль организаций, данное Приложение не представляют  
                                 
                                                                               
Код вида доходов Сумма (руб.)   Код вида расходов Сумма (руб.)  
1 2   3 4  
                                                                       
                                                                       
                                                                       
                                                                       
                                                                       
                                                                       
                                                                       
                                                                       
                                                                       
                                                                       
                                                                       
                                                                       
                                                                       
                                                                       
                                                                       
                                                                       
                                                                       
                                                                       
                                                                       
                                                                       
                                                                       
                                                                       
                                                                       
                                                                       
                                                                       
                                                                       
                                                                       
                                                                       
                                                                       
                                                                       
                                                                       
                                                                       
                                                                       
                                                                       
                                                                       
                                                                       
                                                                       
                                                                       
                                                                       
                                                                       
                                                                           
  Достоверность и полноту сведений, указанных на данной странице, подтверждаю:      
                                                                             
        (подпись)   (дата)                                        
                                       
                                                                             
                                                                             

Приложение N 2
к Приказу ФНС России
от 15.12.2010 N ММВ-7-3-730@

ФОРМАТ НАЛОГОВОЙ ДЕКЛАРАЦИИ ПО НАЛОГУ НА ПРИБЫЛЬ ОРГАНИЗАЦИЙ

I. ОБЩИЕ СВЕДЕНИЯ

1. Настоящий документ описывает требования к XML файлам (далее - файлам обмена) передачи в электронном виде сведений с данными налоговой декларации по налогу на прибыль организаций, в налоговые органы.

2. Настоящий формат (часть II, версия 5.03) разработан в соответствии с формой налоговой декларации по налогу на прибыль организаций.

II. ОПИСАНИЕ ФАЙЛА ОБМЕНА

3. Имя файла обмена должно иметь следующий вид:

R_Т_A_K_О_GGGGMMDD_N, где:

R_Т - префикс, принимающий значение NO_PRIB

A_K - идентификатор получателя информации, где: A - идентификатор получателя, которому направляется файл обмена, K - идентификатор конечного получателя, для которого предназначена информация из данного файла обмена <1>. Каждый из идентификаторов (A и K) имеет вид для налоговых органов - четырехразрядный код (код налогового органа по Классификатору "Система обозначений налоговых органов" (далее - СОНО)).

<1> Передача файла от отправителя к конечному получателю (К) может осуществляться в несколько этапов через другие (промежуточные) налоговые органы. Такие налоговые органы (осуществляющие передачу на промежуточных этапах) обозначаются идентификатором А. В случае передачи файла от отправителя к конечному получателю без промежуточных этапов (т.е. при отсутствии налоговых органов, осуществляющих передачу на промежуточных этапах) значения идентификаторов А и К совпадают. Для файлов, представляемых налогоплательщиками в налоговые органы, идентификатор конечного получателя в имени файла K должен совпадать со значением атрибута "Код налогового органа" (КодНО) в представляемом файле обмена.

О - идентификатор отправителя информации, имеет вид:

для организаций идентификатор отправителя информации представляется в виде девятнадцатиразрядного кода (идентификационный номер налогоплательщика (ИНН) и код причины постановки на учет (КПП) организации (обособленного подразделения));

для физических лиц - двенадцатиразрядный код (ИНН физического лица, при наличии. При отсутствии ИНН - последовательность из двенадцати нулей).

GGGG- год формирования передаваемого файла, MM - месяц, DD - день;

N - идентификационный номер файла. (Длина - от 1 до 36 знаков. Идентификационный номер файла должен обеспечивать уникальность файла).

Расширение имени файла - xml. Расширение имени файла может указываться как строчными, так и прописными буквами.

Параметры первой строки файла обмена

Первая строка XML файла должна иметь следующий вид:

<?xml version ="1.0" encoding ="windows-1251"?>

Имя файла, содержащего схему файла обмена

Имя файла, содержащего XSD схему файла обмена, должно иметь следующий вид:

NO_PRIB_1_002_00_05_03_xx , где хх - номер версии схемы.

Расширение имени файла - xsd.

4. Логическая модель файла обмена представлена в виде диаграмм структуры файла обмена на рисунке 1 и структуры элемента "Налоговая декларация по налогу на прибыль организаций (Прибыль)" на рисунке 2 настоящего Формата. Элементами логической модели файла обмена являются элементы и атрибуты XML файла. Перечень структурных элементов логической модели файла обмена и сведения о них приведены в таблицах 4.1 - 4.59 настоящего Формата.

Для каждого структурного элемента логической модели файла обмена приводятся следующие сведения:

Наименование элемента. Приводится полное наименование элемента <2>.

<2> В строке таблицы могут быть описаны несколько элементов, наименования которых разделены символом "|". Такая форма записи применяется в случае возможного присутствия в файле обмена только одного элемента из описанных в этой строке.

Сокращенное наименование элемента. Приводится сокращенное наименование элемента. Синтаксис сокращенного наименования должен удовлетворять спецификации XML.

Признак типа элемента. Может принимать следующие значения: "С" - сложный элемент логической модели (содержит вложенные элементы), "П" - простой элемент логической модели, реализованный в виде элемента XML файла, "А" - простой элемент логической модели, реализованный в виде атрибута элемента XML файла. Простой элемент логической модели не содержит вложенные элементы.

Формат значения элемента. Формат значения элемента представляется следующими условными обозначениями: Т - символьная строка; N - числовое значение (целое или дробное).

Формат символьной строки указывается в виде Т(n-к) или T(=к), где n - минимальное количество знаков, к - максимальное количество знаков, символ "-" - разделитель, символ "=" означает фиксированное количество знаков в строке. В случае, если минимальное количество знаков равно 0, формат имеет вид Т(0-к). В случае, если максимальное количество знаков неограниченно, формат имеет вид Т(n-).

Формат числового значения указывается в виде N(m.к), где m - максимальное количество знаков в числе, включая знак (для отрицательного числа), целую и дробную часть числа без разделяющей десятичной точки, k - максимальное число знаков дробной части числа. Если число знаков дробной части числа равно 0 (т.е. число целое), то формат числового значения имеет вид N(m).

Для простых элементов, являющихся базовыми в XML (определенными в http://www.w3.org/TR/xmlschema-0), например, элемент с типом "date", поле "Формат значения элемента" не заполняется. Для таких элементов в поле "Дополнительная информация" указывается тип базового элемента.

Признак обязательности элемента определяет обязательность присутствия элемента (совокупности наименования элемента и его значения) в файле обмена. Признак обязательности элемента может принимать следующие значения: "О" - наличие элемента в файле обмена обязательно; "Н" - присутствие элемента в файле обмена необязательно, т.е. элемент может отсутствовать. Если элемент принимает ограниченный перечень значений (по классификатору, кодовому словарю и т.п.), то признак обязательности элемента дополняется символом "К". Например: "ОК". В случае если количество реализаций элемента может быть более одной, то признак обязательности элемента дополняется символом "М". Например: "НМ, ОКМ".

К вышеперечисленным признакам обязательности элемента может добавляться значение "У" в случае описания в XSD схеме условий, предъявляемых к элементу в файле обмена, описанных в графе "Дополнительная информация". Например: "НУ", "ОКУ".

Дополнительная информация. Для сложных элементов указывается ссылка на таблицу, в которой описывается состав данного элемента. Для элементов, принимающих ограниченный перечень значений из классификатора (кодового словаря и т.п.), указывается соответствующее наименование классификатора (кодового словаря и т.п.) или приводится перечень возможных значений. Для классификатора (кодового словаря и т.п.) может указываться ссылка на его местонахождение. Для элементов, использующих пользовательский тип данных, указывается наименование типового элемента.

XSD схема файла обмена в электронном виде приводится отдельным файлом и размещается на сайте Федеральной налоговой службы.

Рисунок 1. Диаграмма структуры файла обмена

Рисунок 2. Диаграмма структуры элемента "Налоговая декларация по налогу на прибыль организаций (Прибыль)"

Таблица 4.1

Файл обмена (Файл)

Наименование элемента Сокращенное наименование (код) элемента Признак типа элемента Формат элемента Признак обязательности элемента Дополнительная информация
Идентификатор файла ИдФайл A T(1-100) О Повторяет имя передаваемого файла (без расширения)
Версия передающей программы ВерсПрог A T(1-40) О  
Версия формата ВерсФорм A T(1-5) О Принимает значение: 5.03
Состав и структура документа Документ С   О Состав элемента представлен в табл. 4.2

Таблица 4.2

Состав и структура документа (Документ)

Наименование элемента Сокращенное наименование (код) элемента Признак типа элемента Формат элемента Признак обязательности элемента Дополнительная информация
Код формы отчетности по КНД КНД A T(=7) ОК Типовой элемент <КНДТип>
Принимает значение: 1151006
Дата формирования документа ДатаДок A T(=10) О Типовой элемент <ДатаТип>
Дата в формате ДД.ММ.ГГГГ
Отчетный (налоговый) период Период A T(=2) ОК Принимает значение:
21 - 1 квартал |
31 - полугодие |
33 - девять месяцев |
34 - год |
35 - один месяц |
36 - два месяца |
37 - три месяца |
38 - четыре месяца |
39 - пять месяцев |
40 - шесть месяцев |
41 - семь месяцев |
42 - восемь месяцев |
43 - девять месяцев |
44 - десять месяцев |
45 - одиннадцать месяцев |
46 - год |
50 - последний налоговый период при реорганизации (ликвидации) организации
<*> коды в диапазоне с 35 по 46 указываются налогоплательщиками, уплачивающими ежемесячные авансовые платежи исходя из фактической полученной прибыли
Отчетный год ОтчетГод A   О Типовой элемент <xs:gYear>
Год в формате ГГГГ
Код налогового органа КодНО A T(=4) ОК Типовой элемент <СОНОТип>
Номер корректировки НомКорр A T(1-3) О Принимает значение:
0 - первичный документ,
1 - 999 - номер корректировки для корректирующего документа
Код места, по которому представляется документ ПоМесту A T(=3) ОК Принимает значение:
213 - по месту учета в качестве крупнейшего налогоплательщика |
214 - по месту нахождения российской организации, не являющейся крупнейшим налогоплательщиком |
215 - по месту нахождения правопреемника, не являющегося крупнейшим налогоплательщиком |
216 - по месту учета правопреемника, являющегося крупнейшим налогоплательщиком |
220 - по месту нахождения обособленного подразделения российской организации |
223 - по месту нахождения (учета) российской организации при представлении декларации по закрытому обособленному подразделению |
231 - по месту нахождения налогового агента - организации
Сведения о налогоплательщике СвНП С   О Состав элемента представлен в табл. 4.3
Лицо, подписавшее документ Подписант С   О Состав элемента представлен в табл. 4.6
Налоговая декларация по налогу на прибыль организаций Прибыль С   О Состав элемента представлен в табл. 4.8

Таблица 4.3

Сведения о налогоплательщике (СвНП)

Наименование элемента Сокращенное наименование (код) элемента Признак типа элемента Формат элемента Признак обязательности элемента Дополнительная информация
Код вида экономической деятельности по классификатору ОКВЭД ОКВЭД A T(1-8) ОК Типовой элемент <ОКВЭДТип>
Номер контактного телефона Тлф A T(1-20) Н  
Налогоплательщик - организация (обособленное подразделение) НПЮЛ С   О Состав элемента представлен в табл. 4.4

Таблица 4.4

Налогоплательщик - организация (обособленное подразделение) (НПЮЛ)

Наименование элемента Сокращенное наименование (код) элемента Признак типа элемента Формат элемента Признак обязательности элемента Дополнительная информация
Наименование организации (обособленного подразделения) НаимОрг A T(1-1000) О  
ИНН организации ИННЮЛ A T(=10) О Типовой элемент <ИННЮЛТип>
КПП КПП A T(=9) О Типовой элемент <КППТип>
Сведения о реорганизованной (ликвидированной) организации (обособленном подразделении) СвРеоргЮЛ С   Н Состав элемента представлен в табл. 4.5

Таблица 4.5

Сведения о реорганизованной (ликвидированной) организации (обособленном подразделении) (СвРеоргЮЛ)

Наименование элемента Сокращенное наименование (код) элемента Признак типа элемента Формат элемента Признак обязательности элемента Дополнительная информация
Код формы реорганизации ФормРеорг A T(=1) ОК Принимает значение:
0 - ликвидация |
1 - преобразование |
2 - слияние |
3 - разделение |
5 - присоединение |
6 - разделение с одновременным присоединением
ИНН организации ИННЮЛ A T(=10) НУ Типовой элемент <ИННЮЛТип>
Элемент обязателен при
<ФормРеорг> = 1 | 2 | 3 | 5 | 6
КПП КПП A T(=9) НУ Типовой элемент <КППТип>
Элемент обязателен при
<ФормРеорг> = 1 | 2 | 3 | 5 | 6

Таблица 4.6

Лицо, подписавшее документ (Подписант)

Наименование элемента Сокращенное наименование (код) элемента Признак типа элемента Формат элемента Признак обязательности элемента Дополнительная информация
Признак лица, подписавшего документ ПрПодп A T(=1) ОК Принимает значение:
1 - налогоплательщик, налоговый агент |
2 - представитель налогоплательщика
Фамилия, имя, отчество ФИО С   О Типовой элемент <ФИОТип>
Состав элемента представлен в табл. 4.59
Сведения о представителе налогоплательщика СвПред С   НУ Состав элемента представлен в табл. 4.7 Обязательно для "ПрПодп"=2

Таблица 4.7

Сведения о представителе налогоплательщика (СвПред)

Наименование элемента Сокращенное наименование (код) элемента Признак типа элемента Формат элемента Признак обязательности элемента Дополнительная информация
Наименование документа, подтверждающего полномочия представителя НаимДок A T(1-120) О  
Наименование организации - представителя налогоплательщика НаимОрг A T(1-1000) Н  

Таблица 4.8

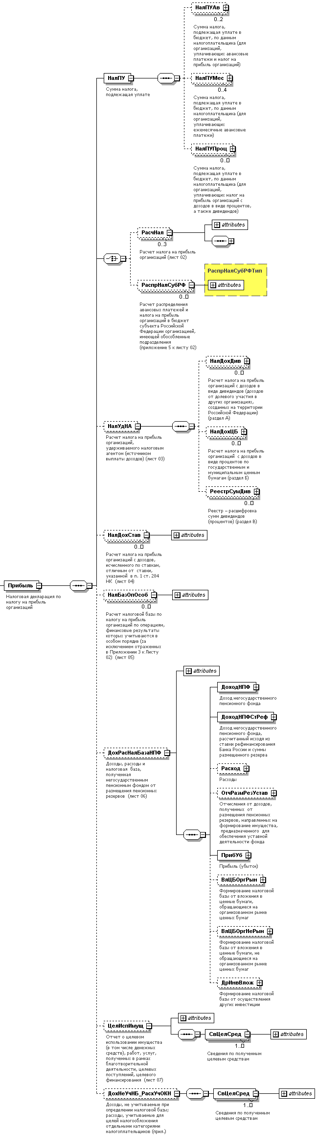
Налоговая декларация по налогу на прибыль организаций (Прибыль)

Наименование элемента Сокращенное наименование (код) элемента Признак типа элемента Формат элемента Признак обязательности элемента Дополнительная информация
Сумма налога, подлежащая уплате НалПУ С   ОУ Состав элемента представлен в табл. 4.9
Элемент должен содержать хотя бы один из элементов <НалПУАв> | <НалПУМес> | <НалПУПроц> за исключением случая, при котором выполняется совокупность следующих условий:
- <Период> = 34 | 50
- Присутствуют <РасчНал> и <ЦелИспИмущ>
- <РасчНал> не содержит элементы <ДохРеал>, <ДохВнереал>, <РасхУмРеал>, <РасхВнереал>, <Убытки>, <ДохИсклПриб>, <ПрибБРСт0> (табл.4.14)
Расчет налога на прибыль организаций (лист 02) | РасчНал С   НМ Состав элемента представлен в табл. 4.14
Максимальное количество реализаций - 3, при этом элементы ТипНП не могут иметь одинаковые значения. Элемент обязателен при значении <ПоМесту>=213 | 214 | 215 | 216 (из табл.4.2)
Расчет распределения авансовых платежей и налога на прибыль организаций в бюджет субъекта Российской Федерации организацией, имеющей обособленные подразделения (приложение 5 к листу 02) РаспрНалСубРФ С   НМ Типовой элемент <РаспрНалСубРФТип>
Состав элемента представлен в табл. 4.56
Элемент обязателен при значении <ПоМесту>=220 | 223 (из табл.4.2)
Расчет налога на прибыль организаций, удерживаемого налоговым агентом (источником выплаты доходов) (лист 03) НалУдНА С   Н Состав элемента представлен в табл. 4.33
Расчет налога на прибыль организаций с доходов, исчисленного по ставкам, отличным от ставки, указанной в п. 1 ст. 284 НК (лист 04) НалДохСтав С   НМ Состав элемента представлен в табл. 4.42
Расчет налоговой базы по налогу на прибыль организаций по операциям, финансовые результаты которых учитываются в особом порядке (за исключением отраженных в Приложении 3 к Листу 02) (лист 05) НалБазОпОсоб С   НМ Состав элемента представлен в табл. 4.43
Доходы, расходы и налоговая база, полученная негосударственным пенсионным фондом от размещения пенсионных резервов (лист 06) ДохРасНалБазаНПФ С   Н Состав элемента представлен в табл. 4.44
Отчет о целевом использовании имущества (в том числе денежных средств), работ, услуг, полученных в рамках благотворительной деятельности, целевых поступлений, целевого финансирования (лист 07) ЦелИспИмущ С   Н Состав элемента представлен в табл. 4.50
Доходы, не учитываемые при определении налоговой базы; расходы, учитываемые для целей налогообложения отдельными категориями налогоплательщиков (прил.) ДохНеУчНБ_РасхУчОКН С   Н Состав элемента представлен в табл. 4.52

Таблица 4.9

Сумма налога, подлежащая уплате (НалПУ)

Наименование элемента Сокращенное наименование (код) элемента Признак типа элемента Формат элемента Признак обязательности элемента Дополнительная информация
Сумма налога, подлежащая уплате в бюджет, по данным налогоплательщика (для организаций, уплачивающих авансовые платежи и налог на прибыль организаций) НалПУАв С   НМ Состав элемента представлен в табл. 4.10
Обязателен за исключением случая, при котором выполняется одно из следующих условий:
- <ПоМесту> = 231
- Выполняется совокупность условий, описанных для <НалПУ> (табл.4.8)
Максимальное количество реализаций - 2, при этом элементы <ТипНП> не могут иметь одинаковые значения
Сумма налога, подлежащая уплате в бюджет, по данным налогоплательщика (для организаций, уплачивающих ежемесячные авансовые платежи) НалПУМес С   НМ Состав элемента представлен в табл. 4.11
Обязателен для случая, при котором выполняется одно из следующих условий:
1. Выполняется совокупность следующих условий:
- <ПоМесту> = 213 | 214 | 215 | 216
- Присутствует <АвПлатМес> и <АвПлатУпл1Кв> (табл.4.14)
- <Период> 1625; 34 | 50
2. Выполняется совокупность следующих условий:
- <ПоМесту> = 220
- Присутствуют <МесАвПлат> и <МесАвПлат1КвСлед> (табл.4.56)
- <Период> 1625; 34 | 50
Отсутствует в случае, при котором выполняется одно из следующих условий
1. <ПоМесту> = 231
2. <Период> = 34 | 50
3. Выполняется совокупность условий, описанных для <НалПУ> (табл.4.8)
Максимальное количество реализаций - 4, при этом недопустимо для каждой реализации повторение комбинации значений элементов <ТипНП> и <КварталИсч>
Сумма налога, подлежащая уплате в бюджет, по данным налогоплательщика (для организаций, уплачивающих налог на прибыль организаций с доходов в виде процентов, а также дивидендов) НалПУПроц С   НМ Состав элемента представлен в табл. 4.12
Обязателен для случая, при котором выполняется совокупность следующих условий:
- <ПоМесту> = 213 | 214 | 215 | 216 | 231
- Присутствует хотя бы один из элементов - <НалДивПосл> (табл.4.34) или <НалНачислПосл> (табл.4.39) или <НалНачислПосл> (табл.4.42)
Отсутствует в случае, при котором выполняется совокупность условий, описанных для <НалПУ> (табл.4.8)

Таблица 4.10

Сумма налога, подлежащая уплате в бюджет, по данным налогоплательщика (для организаций, уплачивающих авансовые платежи и налог на прибыль организаций) (НалПУАв)

Наименование элемента Сокращенное наименование (код) элемента Признак типа элемента Формат элемента Признак обязательности элемента Дополнительная информация
Признак налогоплательщика (код) ТипНП A T(=1) ОК Принимает значение:
1 - организация, не относящаяся к указанным по коду 2 |
2 - сельскохозяйственный товаропроизводитель
Код по ОКАТО ОКАТО A T(=11) ОК Типовой элемент <ОКАТОТип>
Суммы налога для уплаты в федеральный бюджет ФедБдж С   Н Типовой элемент <ПУАвТип>
Состав элемента представлен в табл. 4.54
Суммы налога для уплаты в бюджет субъекта Российской Федерации СубБдж С   Н Типовой элемент <ПУАвТип>
Состав элемента представлен в табл. 4.54

Таблица 4.11

Сумма налога, подлежащая уплате в бюджет, по данным налогоплательщика (для организаций, уплачивающих ежемесячные авансовые платежи) (НалПУМес)

Наименование элемента Сокращенное наименование (код) элемента Признак типа элемента Формат элемента Признак обязательности элемента Дополнительная информация
Признак налогоплательщика (код) ТипНП A T(=1) ОК Принимает значение:
1 - организация, не относящаяся к указанным по коду 2 |
2 - сельскохозяйственный товаропроизводитель
Квартал, на который исчислены ежемесячные авансовые платежи (код) КварталИсч A T(=2) НК Принимает значение:
21 - 1 квартал |
24 - 4 квартал
Код по ОКАТО ОКАТО A T(=11) ОК Типовой элемент <ОКАТОТип>
Суммы налога для уплаты в федеральный бюджет ФедБдж С   Н Типовой элемент <ПУМесТип>
Состав элемента представлен в табл. 4.55
Суммы налога для уплаты в бюджет субъекта Российской Федерации СубБдж С   Н Типовой элемент <ПУМесТип>
Состав элемента представлен в табл. 4.55

Таблица 4.12

Сумма налога, подлежащая уплате в бюджет, по данным налогоплательщика (для организаций, уплачивающих налог на прибыль организаций с доходов в виде процентов, а также дивидендов) (НалПУПроц)

Наименование элемента Сокращенное наименование (код) элемента Признак типа элемента Формат элемента Признак обязательности элемента Дополнительная информация
Вид платежа (код) ВидПлат A T(=1) ОК Принимает значения, указанные в п.п.4.4.1-4.4.5 Порядка заполнения налоговой декларации по налогу на прибыль организаций, утвержденного настоящим приказом
Код по ОКАТО ОКАТО A T(=11) ОК Типовой элемент <ОКАТОТип>
Код бюджетной классификации КБК A T(=20) ОК Типовой элемент <КБКТип>
Уплата по сроку УплСрок С   ОМ Состав элемента представлен в табл. 4.13

Таблица 4.13

Уплата по сроку (УплСрок)

Наименование элемента Сокращенное наименование (код) элемента Признак типа элемента Формат элемента Признак обязательности элемента Дополнительная информация
Срок уплаты Срок A T(=10) О Типовой элемент <ДатаТип>
Дата в формате ДД.ММ.ГГГГ
Сумма налога, подлежащая уплате НалПУ A N(15) О  

Таблица 4.14

Расчет налога на прибыль организаций (лист 02) (РасчНал)

Наименование элемента Сокращенное наименование (код) элемента Признак типа элемента Формат элемента Признак обязательности элемента Дополнительная информация
Признак налогоплательщика (код) ТипНП A T(=1) ОК Принимает значение:
1 - организация, не относящаяся к указанным по кодам 2 и 3 |
2 - сельскохозяйственный товаропроизводитель |
3 - резидент особой экономической зоны
Доходы от реализации ДохРеал A N(15) Н  
Внереализационные доходы ДохВнереал A N(15) Н  
Расходы, уменьшающие сумму доходов от реализации РасхУмРеал A N(15) Н  
Внереализационные расходы РасхВнереал A N(15) Н  
Убытки Убытки A N(15) Н  
Итого прибыль (убыток) ПрибУб A N(15) Н  
Доходы, исключаемые из прибыли ДохИсклПриб A N(15) Н  
Прибыль, полученная Банком России от осуществления деятельности, связанной с выполнением его функций, и облагаемая по налоговой ставке 0 процентов ПрибБРСт0 A N(15) Н  
Сумма льгот, предусмотренных законодательством Российской Федерации СумЛьгот A N(15) Н  
Налоговая база НалБаза A N(15) Н  
Сумма убытка или части убытка, уменьшающего налоговую базу за отчетный (налоговый) период УбытУмНБ A N(15) Н  
Налоговая база для исчисления налога НалБазаИсч A N(15) Н  
Налоговая база для исчисления налога в бюджет субъекта Российской Федерации (с учетом положений абз. 4 и 5 п. 1 ст. 284 НК) НалБазаИсчСуб A N(15) Н  
Ставка налога на прибыль, всего СтавНалВсего A N(4.2) Н  
Ставка налога на прибыль в Федеральный бюджет СтавНалФБ A N(4.2) Н  
Ставка налога на прибыль в бюджет субъекта Российской Федерации СтавНалСуб A N(4.2) Н  
Ставка налога на прибыль в бюджет субъекта Российской Федерации (с учетом положений абз. 4 и 5 п. 1 ст. 284 НК) СтавНалСуб284 A N(4.2) Н  
Сумма исчисленного налога на прибыль, всего НалИсчисл A N(15) Н  
Сумма исчисленного налога на прибыль в Федеральный бюджет НалИсчислФБ A N(15) Н  
Сумма исчисленного налога на прибыль в бюджет субъекта Российской Федерации НалИсчислСуб A N(15) Н  
Сумма начисленных авансовых платежей за отчетный (налоговый) период, всего АвНачисл A N(15) Н  
Сумма начисленных авансовых платежей за отчетный (налоговый) период в федеральный бюджет АвНачислФБ A N(15) Н  
Сумма начисленных авансовых платежей за отчетный (налоговый) период в бюджет субъекта Российской Федерации АвНачислСуб A N(15) Н  
Сумма налога, выплаченная за пределами Российской Федерации и засчитываемая в уплату налога согласно порядку, установленному ст. 311 НК НалВыпл311 A N(15) Н  
Сумма налога, выплаченная за пределами Российской Федерации и засчитываемая в уплату налога в федеральный бюджет согласно порядку, установленному ст. 311 НК НалВыпл311ФБ A N(15) Н  
Сумма налога, выплаченная за пределами Российской Федерации и засчитываемая в уплату налога в бюджет субъекта Российской Федерации согласно порядку, установленному ст. 311 НК НалВыпл311Суб A N(15) Н  
Сумма налога на прибыль к доплате в федеральный бюджет НалДоплФБ A N(15) Н  
Сумма налога на прибыль к доплате в бюджет субъекта Российской Федерации НалДоплСуб A N(15) Н  
Сумма налога на прибыль к уменьшению в федеральный бюджет НалУменФБ A N(15) Н  
Сумма налога на прибыль к уменьшению в бюджет субъекта Российской Федерации НалУменСуб A N(15) Н  
Сумма ежемесячных авансовых платежей, подлежащих к уплате в квартале, следующем за текущим отчетным периодом АвПлатМес A N(15) Н  
Сумма ежемесячных авансовых платежей, подлежащих к уплате в федеральный бюджет в квартале, следующем за текущим отчетным периодом АвПлатМесФБ A N(15) Н  
Сумма ежемесячных авансовых платежей, подлежащих к уплате в бюджет субъекта Российской Федерации в квартале, следующем за текущим отчетным периодом АвПлатМесСуб A N(15) Н  
Сумма ежемесячных авансовых платежей, подлежащих к уплате в 1 квартале следующего налогового периода АвПлатУпл1Кв A N(15) Н  
Сумма ежемесячных авансовых платежей, подлежащих к уплате в федеральный бюджет в 1 квартале следующего налогового периода АвПлатУпл1КвФБ A N(15) Н  
Сумма ежемесячных авансовых платежей, подлежащих к уплате в бюджет субъекта Российской Федерации в 1 квартале следующего налогового периода АвПлатУпл1КвСуб A N(15) Н  
Доходы от реализации и внереализационные доходы (приложение 1 к листу 02) ДохРеалВнеРеал С   Н Состав элемента представлен в табл. 4.15
Расходы, связанные с производством и реализацией, внереализационные расходы и убытки, приравниваемые к внереализационным расходам (приложение 2 к листу 02) РасхРеалВнеРеал С   Н Состав элемента представлен в табл. 4.20
Расчет суммы расходов по операциям, финансовые результаты по которым учитываются при налогообложении прибыли с учетом положений статей 264.1, 268, 275.1, 276, 279, 323 НК (за исключением отраженных в Листе 05) (приложение 3 к листу 02) РасчРасхОпер С   Н Состав элемента представлен в табл. 4.27
Расчет суммы убытка или части убытка, уменьшающего налоговую базу (приложение 4 к листу 02) УбытУменНБ С   Н Состав элемента представлен в табл. 4.31
Расчет распределения авансовых платежей и налога на прибыль организаций в бюджет субъекта Российской Федерации организацией, имеющей обособленные подразделения (приложение 5 к листу 02) РаспрНалСубРФ С   НМ Типовой элемент <РаспрНалСубРФТип>
Состав элемента представлен в табл. 4.56

Таблица 4.15

Доходы от реализации и внереализационные доходы (приложение 1 к листу 02) (ДохРеалВнеРеал)

Наименование элемента Сокращенное наименование (код) элемента Признак типа элемента Формат элемента Признак обязательности элемента Дополнительная информация
Признак налогоплательщика (код) ТипНП A T(=1) ОК Принимает значение:
1 - организация, не относящаяся к указанным по кодам 2 и 3 |
2 - сельскохозяйственный товаропроизводитель |
3 - резидент особой экономической зоны
Доходы от реализации ДохРеал С   Н Состав элемента представлен в табл. 4.16
Внереализационные доходы ДохВнеРеал С   Н Состав элемента представлен в табл. 4.19

Таблица 4.16

Доходы от реализации (ДохРеал)

Наименование элемента Сокращенное наименование (код) элемента Признак типа элемента Формат элемента Признак обязательности элемента Дополнительная информация
Выручка от реализации предприятия как имущественного комплекса ВырРеалПред A N(15) Н  
Выручка от реализации по операциям, отраженным в Приложении 3 к Листу 02 ВырРеалОпер32 A N(15) Н  
Итого доходов от реализации ВырРеалИтог A N(15) О  
Выручка от реализации ВырРеал С   Н Состав элемента представлен в табл. 4.17
Выручка от реализации (выбытия, в т.ч. доход от погашения) ценных бумаг профессиональных участников рынка ценных бумаг ВырРеалЦБ С   Н Состав элемента представлен в табл. 4.18

Таблица 4.17

Выручка от реализации (ВырРеал)

Наименование элемента Сокращенное наименование (код) элемента Признак типа элемента Формат элемента Признак обязательности элемента Дополнительная информация
Выручка от реализации, всего ВырРеалВс A N(15) Н  
Выручка от реализации товаров (работ, услуг) собственного производства ВырРеалТовСоб A N(15) Н  
Выручка от реализации покупных товаров ВырРеалТовПок A N(15) Н  
Выручка от реализации имущественных прав, за исключением доходов от реализации прав требований долга, указанных в Прил. 3 к Листу 02 ВырРеалИмПрав A N(15) Н  
Выручка от реализации прочего имущества ВырРеалИмПроч A N(15) Н  

Таблица 4.18

Выручка от реализации (выбытия, в т.ч. доход от погашения) ценных бумаг профессиональных участников рынка ценных бумаг (ВырРеалЦБ)

Наименование элемента Сокращенное наименование (код) элемента Признак типа элемента Формат элемента Признак обязательности элемента Дополнительная информация
Выручка от реализации (выбытия, в т.ч. доход от погашения) ценных бумаг профессиональных участников рынка ценных бумаг, всего ВырРеалЦБВс A N(15) Н  
Сумма отклонения фактической выручки от реализации (выбытия) ценных бумаг, обращающихся и не обращающихся на организованном рынке ценных бумаг ниже минимальной (расчетной) цены сделок на организованном рынке ценных бумаг ОтклВырЦБМин A N(15) Н  
Сумма отклонения фактической выручки от реализации (выбытия) ценных бумаг, обращающихся и не обращающихся на организованном рынке ценных бумаг ниже минимальной (расчетной) цены сделок на неорганизованном рынке ценных бумаг ОтклВырЦБРасч A N(15) Н  

Таблица 4.19

Внереализационные доходы (ДохВнеРеал)

Наименование элемента Сокращенное наименование (код) элемента Признак типа элемента Формат элемента Признак обязательности элемента Дополнительная информация
Внереализационные доходы - всего ВнеРеалДохВс A N(15) О  
Внереализационные доходы в виде дохода прошлых лет, выявленного в отчетном (налоговом) периоде ВнеРеалДохПр A N(15) Н  
Внереализационные доходы в виде стоимости полученных материалов или иного имущества при ликвидации выводимых из эксплуатации основных средств, при ремонте, модернизации, реконструкции, техническом перевооружении, частичной ликвидации основных средств ВнеРеалДохСт A N(15) Н  
Внереализационные доходы в виде безвозмездно полученного имущества (работ, услуг) или имущественных прав (кроме указанных в ст. 251 НК) ВнеРеалДохБезв A N(15) Н  
Внереализационные доходы в виде стоимости излишков материально-производственных запасов и прочего имущества, которые выявлены в результате инвентаризации ВнеРеалДохИзл A N(15) Н  
Внереализационные доходы - сумма восстановленных расходов на капитальные вложения в соответствии с абз. 4 п. 9 ст. 258 НК ВнеРеалДохВРасх A N(15) Н  
Внереализационные доходы - доходы, полученные профессиональными участниками рынка ценных бумаг, осуществляющими дилерскую деятельность, включая банки, по операциям с финансовыми инструментами срочных сделок не обращающимися на организованном рынке ВнеРеалДохРынЦБДД A N(15) Н  

Таблица 4.20

Расходы, связанные с производством и реализацией, внереализационные расходы и убытки, приравниваемые к внереализационным расходам (приложение 2 к листу 02) (РасхРеалВнеРеал)

Наименование элемента Сокращенное наименование (код) элемента Признак типа элемента Формат элемента Признак обязательности элемента Дополнительная информация
Признак налогоплательщика (код) ТипНП A T(=1) ОК Принимает значение:
1 - организация, не относящаяся к указанным по кодам 2 и 3 |
2 - сельскохозяйственный товаропроизводитель |
3 - резидент особой экономической зоны
Расходы, связанные с производством и реализацией РасхРеал С   Н Состав элемента представлен в табл. 4.21
Сумма начисленной амортизации за отчетный (налоговый) период СумАморт С   Н Состав элемента представлен в табл. 4.24
Внереализационные расходы РасхВнеРеал С   Н Состав элемента представлен в табл. 4.25
Убытки, приравниваемые к внереализационным расходам УбытПриравн С   Н Состав элемента представлен в табл. 4.26

Таблица 4.21

Расходы, связанные с производством и реализацией (РасхРеал)

Наименование элемента Сокращенное наименование (код) элемента Признак типа элемента Формат элемента Признак обязательности элемента Дополнительная информация
Прямые расходы, относящиеся к реализованным товарам, работам, услугам ПрямРасхРеал A N(15) Н  
Стоимость реализованных имущественных прав (кроме прав требований долга, указанных в Прил. 3 к Листу 02 ) РеалИмущПрав A N(15) Н  
Цена приобретения реализованного прочего имущества и расходы, связанные с его реализацией ПриобрРеалИмущ A N(15) Н  
Стоимость чистых активов предприятия, реализованного как имущественный комплекс АктивРеалПред A N(15) Н  
Расходы, связанные с приобретением и реализацией (выбытием, в т.ч. погашением) ценных бумаг профессиональными участниками рынка ценных бумаг ПриобРеалЦБ A N(15) Н  
Суммы отклонения от максимальной (расчетной) цены СумОтклЦен A N(15) Н  
Расходы по операциям, отраженным в Приложении 3 к Листу 02 РасхОпер32 A N(15) Н  
Суммы убытков прошлых лет по объектам обслуживающих производств и хозяйств, включая объекты жилищно - коммунальной и социально - культурной сферы, учитываемые в уменьшение прибыли текущего отчетного (налогового) периода, полученной по указанным видам деятельности УбытПрошОбсл A N(15) Н  
Сумма убытка от реализации амортизируемого имущества, относящаяся к расходам текущего отчетного (налогового) периода УбытРеалАмИм A N(15) Н  
Сумма убытка от реализации права на земельный участок, относящаяся к расходам текущего отчетного (налогового) периода УбытРеалЗемУч A N(15) Н  
Сумма надбавки, уплачиваемая покупателем предприятия как имущественного комплекса, относящаяся к расходам текущего отчетного (налогового) периода НадбПокПред A N(15) Н  
Итого признанных расходов РасхПризнИтого A N(15) О  
Прямые расходы налогоплательщиков, осуществляющих оптовую, мелкооптовую и розничную торговлю в текущем отчетном (налоговом) периоде, относящихся к реализованным товарам ПрямРасхТорг С   Н Состав элемента представлен в табл. 4.22
Косвенные расходы КосвРасх С   Н Состав элемента представлен в табл. 4.23

Таблица 4.22

Прямые расходы налогоплательщиков, осуществляющих оптовую, мелкооптовую и розничную торговлю в текущем отчетном (налоговом) периоде, относящихся к реализованным товарам (ПрямРасхТорг)

Наименование элемента Сокращенное наименование (код) элемента Признак типа элемента Формат элемента Признак обязательности элемента Дополнительная информация
Прямые расходы налогоплательщиков, осуществляющих оптовую, мелкооптовую и розничную торговлю в текущем отчетном (налоговом) периоде, относящихся к реализованным товарам, всего ПрямРасхТоргВс A N(15) О  
Стоимость реализованных покупных товаров РеалПокТов A N(15) Н  

Таблица 4.23

Косвенные расходы (КосвРасх)

Наименование элемента Сокращенное наименование (код) элемента Признак типа элемента Формат элемента Признак обязательности элемента Дополнительная информация
Косвенные расходы, всего КосвРасхВс A N(15) О  
Суммы налогов и сборов, начисленные в порядке, установленном законодательством Российской Федерации о налогах и сборах, за исключением налогов, перечисленных в ст. 270 НК Налоги A N(15) Н  
Расходы на капитальные вложения в соответствии с абз. 2 п. 9 ст. 258 НК в размере не более 10% РасхКапВл10 A N(15) Н  
Расходы на капитальные вложения в соответствии с абз. 2 п. 9 ст. 258 НК в размере не более 30% РасхКапВл30 A N(15) Н  
Расходы, осуществленные налогоплательщиком -организацией, использующим труд инвалидов, согласно пп. 38 п. 1 ст. 264 НК РасхТрудИнв A N(15) Н  
Расходы налогоплательщиков - общественных организаций инвалидов, а также налогоплательщиков-учреждений, единственными собственниками имущества которых являются общественные организации инвалидов, согласно пп. 39 п. 1 ст. 264 НК РасхОргИнв A N(15) Н  
Расходы на приобретение права на земельные участки, указанные в п. 1 и 2 ст. 264.1 НК, признаваемые расходами отчетного (налогового) периода, всего РасхЗемУчВс A N(15) Н  
Расходы на приобретение права на земельные участки, указанные в п. 1 и 2 ст. 264.1 НК, при признании расходов в течение срока, определенного налогоплательщиком (но не менее 5 лет) РасхЗемУчСрокНП A N(15) Н  
Расходы на приобретение права на земельные участки, указанные в п. 1 и 2 ст. 264.1 НК, при признании расходов в размере, не превышающем 30% налоговой базы предыдущего налогового периода РасхЗемУч30пр A N(15) Н  
Расходы на приобретение права на земельные участки, указанные в п. 1 и 2 ст. 264.1 НК, при признании расходов в течение срока, установленного договором при приобретении земельного участка на условиях рассрочки РасхЗемУчСрокРас A N(15) Н  
Расходы на приобретение права на земельные участки, указанные в п. 1 и 2 ст. 264.1 НК, при признании расходов в течение срока действия договора аренды земельного участка, не подлежащего государственной регистрации РасхЗемУчСрокАр A N(15) Н  
Расходы на НИОКР НИОКР A N(15) Н  
Расходы на НИОКР, не давшие положительного результата НИОКРнеПолРез A N(15) Н  
Расходы на НИОКР по перечню, установленному Правительством Российской Федерации НИОКРПер A N(15) Н  
Расходы на НИОКР по перечню, установленному Правительством Российской Федерации, не давшие положительного результата НИОКРПерНеРез A N(15) Н  

Таблица 4.24

Сумма начисленной амортизации за отчетный (налоговый) период (СумАморт)

Наименование элемента Сокращенное наименование (код) элемента Признак типа элемента Формат элемента Признак обязательности элемента Дополнительная информация
Сумма амортизации за отчетный (налоговый) период, начисленная линейным методом СумАмортПерЛ A N(15) Н  
Сумма амортизации по нематериальным активам за отчетный (налоговый) период, начисленная линейным методом СумАмортПерНмАЛ A N(15) Н  
Сумма амортизации за отчетный (налоговый) период, начисленная нелинейным методом СумАмортПерН A N(15) Н  
Сумма амортизации по нематериальным активам за отчетный (налоговый) период, начисленная нелинейным методом СумАмортПерНмАН A N(15) Н  
Метод начисления амортизации МетодНачАморт A T(=1) НК Принимает значение:
1 - линейный |
2 - нелинейный

Таблица 4.25

Внереализационные расходы (РасхВнеРеал)

Наименование элемента Сокращенное наименование (код) элемента Признак типа элемента Формат элемента Признак обязательности элемента Дополнительная информация
Внереализационные расходы, всего РасхВнеРеалВс A N(15) О  
Расходы в виде процентов по долговым обязательствам любого вида, в том числе процентов, начисленных по ценным бумагам и иным обязательствам, выпущенным (эмитированным) налогоплательщиком РасхВнереалПрДО A N(15) Н  
Расходы по созданию резерва предстоящих расходов, направляемых на цели, обеспечивающие социальную защиту инвалидов РасхВнереалРзрв A N(15) Н  
Убыток от реализации права требования долга, относящийся к внереализационным расходам текущего отчетного (налогового) периода УбытРеалПравТр A N(15) Н  
Расходы на ликвидацию выводимых из эксплуатации основных средств, на списание нематериальных активов, на ликвидацию объектов незавершенного строительства и иного имущества, охрану недр и другие аналогичные работы РасхЛиквОС A N(15) Н  
Штрафы, пени и иные санкции за нарушение договорных или долговых обязательств, возмещение причиненного ущерба РасхШтраф A N(15) Н  
Расходы, полученные профессиональными участниками рынка ценных бумаг, осуществляющими дилерскую деятельность, включая банки, по операциям с финансовыми инструментами срочных сделок не обращающимися на организованном рынке РасхРынЦБДД A N(15) Н  

Таблица 4.26

Убытки, приравниваемые к внереализационным расходам (УбытПриравн)

Наименование элемента Сокращенное наименование (код) элемента Признак типа элемента Формат элемента Признак обязательности элемента Дополнительная информация
Убытки, приравниваемые к внереализационным расходам, всего УбытПриравнВс A N(15) О  
Убытки прошлых налоговых периодов, выявленные в текущем отчетном (налоговом) периоде УбытПрошПер A N(15) Н  
Суммы безнадежных долгов, а в случае, если налогоплательщик принял решение о создании резерва по сомнительным долгам, суммы безнадежных долгов, не покрытые за счет средств резерва СумБезнадДолг A N(15) Н  

Таблица 4.27

Расчет суммы расходов по операциям, финансовые результаты по которым учитываются при налогообложении прибыли с учетом положений статей 264.1, 268, 275.1, 276, 279, 323 НК (за исключением отраженных в Листе 05) (приложение 3 к листу 02) (РасчРасхОпер)

Наименование элемента Сокращенное наименование (код) элемента Признак типа элемента Формат элемента Признак обязательности элемента Дополнительная информация
Признак налогоплательщика (код) ТипНП A T(=1) ОК Принимает значение:
1 - организация, не относящаяся к указанным по кодам 2 и 3 |
2 - сельскохозяйственный товаропроизводитель |
3 - резидент особой экономической зоны
Количество объектов реализации амортизируемого имущества, всего КолОбРеалАИ A N(15) Н  
Количество объектов реализации амортизируемого имущества, реализованных с убытком КолОбРеалАИУб A N(15) Н  
Выручка от реализации амортизируемого имущества ВыручРеалАИ A N(15) Н  
Остаточная стоимость реализованного амортизируемого имущества и расходы, связанные с его реализацией ОстСтРеалАИ A N(15) Н  
Прибыль от реализации амортизируемого имущества (без учета объектов, реализованных с убытком) ПрибРеалАИ A N(15) Н  
Убытки от реализации амортизируемого имущества (без учета объектов, реализованных с прибылью) УбытРеалАИ A N(15) Н  
Выручка от реализации права требования долга как реализация финансовых услуг ВыручРеалПТФУ A N(15) Н  
Стоимость реализованного права требования долга при его реализации как финансовой услуги СтоимРеалПТФУ A N(15) Н  
Убытки при реализации права требования долга как реализация финансовых услуг УбытРеалПТФУ A N(15) Н  
Выручка от реализации товаров (работ, услуг), имущественных прав по объектам обслуживающих производств и хозяйств, включая объекты жилищно-коммунальной и социально-культурной сферы ВыручРеалТов A N(15) Н  
Расходы, понесенные обслуживающими производствами и хозяйствами при реализации ими товаров (работ, услуг), имущественных прав в текущем отчетном (налоговом) периоде РасхРеалТов A N(15) Н  
Сумма убытков текущего отчетного (налогового) периода по объектам обслуживающих производств и хозяйств, включая объекты жилищно-коммунальной и социально-культурной сферы УбытОбОбсл A N(15) Н  
Сумма убытков, не учитываемых для целей налогообложения в текущем отчетном (налоговом) периоде по объектам обслуживающих производств и хозяйств, включая объекты жилищно-коммунальной и социально-культурной сферы УбытОбОбслНеобл A N(15) Н  
Доходы учредителя доверительного управления, полученные в рамках договора доверительного управления имуществом (п. 3 ст. 276 НК) ДохДоговДУИ A N(15) Н  
Расходы учредителя доверительного управления, связанные с осуществлением договора доверительного управления имуществом (п. 3 ст. 276 НК) РасхДоговДУИ A N(15) Н  
Убытки, полученные в отчетном (налоговом) периоде в рамках договора доверительного управления имуществом (п. 4 ст. 276 НК) УбытДоговДУИ A N(15) Н  
Цена реализации права на земельный участок ЦенаРеалПравЗУ A N(15) Н  
Сумма не возмещенных налогоплательщику затрат, связанных с приобретением права на земельный участок СумНевозмЗатрЗУ A N(15) Н  
Убыток от реализации права на земельный участок УбытРеалЗУ A N(15) Н  
Итого выручка от реализации по операциям, отраженным в Приложении 3 к Листу 02 ВыручОп302Ит A N(15) О  
Итого расходы по операциям, отраженным в Приложении 3 к Листу 02 РасхОп302Ит A N(15) О  
Убытки по операциям, отраженным в Приложении 3 к Листу 02 УбытОп302 A N(15) О  
Выручка от реализации права требования долга ВыручРеалПТ С   Н Состав элемента представлен в табл. 4.28
Стоимость реализованного права требования долга СтоимРеалПТ С   Н Состав элемента представлен в табл. 4.29
Убыток от реализации права требования долга в соответствии со статьей 279 НК УбытРеалПТ С   Н Состав элемента представлен в табл. 4.30

Таблица 4.28

Выручка от реализации права требования долга (ВыручРеалПТ)

Наименование элемента Сокращенное наименование (код) элемента Признак типа элемента Формат элемента Признак обязательности элемента Дополнительная информация
Выручка от реализации права требования долга до наступления срока платежа (п. 1 ст. 279 НК) ВыручРеалПТДоСр A N(15) Н  
Выручка от реализации права требования долга после наступления срока платежа (п. 2 ст. 279 НК) ВыручРеалПТПосСр A N(15) Н  

Таблица 4.29

Стоимость реализованного права требования долга (СтоимРеалПТ)

Наименование элемента Сокращенное наименование (код) элемента Признак типа элемента Формат элемента Признак обязательности элемента Дополнительная информация
Стоимость реализованного права требования долга до наступления срока платежа (п. 1 ст. 279 НК) СтоимРеалПТДоСр A N(15) Н  
Стоимость реализованного права требования долга после наступления срока платежа (п. 2 ст. 279 НК) СтоимРеалПТПосСр A N(15) Н  

Таблица 4.30

Убыток от реализации права требования долга в соответствии со статьей 279 НК (УбытРеалПТ)

Наименование элемента Сокращенное наименование (код) элемента Признак типа элемента Формат элемента Признак обязательности элемента Дополнительная информация
Убыток от реализации права требования долга в соответствии со статьей 279 НК по п. 1 - размер убытка, соответствующий сумме процентов, исчисленных в соответствии со ст. 269 НК Убыт1Соот269 A N(15) Н  
Убыток от реализации права требования долга в соответствии со статьей 279 НК по п. 1 - размер убытка, превышающий сумму процентов, исчисленных в соответствии со ст. 269 НК Убыт1Прев269 A N(15) Н  
Убыток от реализации права требования долга в соответствии со статьей 279 НК по п. 2 - убыток от реализации права требования долга Убыт2РеалПТ A N(15) Н  
Убыток от реализации права требования долга в соответствии со статьей 279 НК по п. 2 - убыток от реализации права требования долга, относящийся к внереализационным расходам текущего отчетного (налогового) периода Убыт2ВнРасх A N(15) Н  

Таблица 4.31

Расчет суммы убытка или части убытка, уменьшающего налоговую базу (приложение 4 к листу 02) (УбытУменНБ)

Наименование элемента Сокращенное наименование (код) элемента Признак типа элемента Формат элемента Признак обязательности элемента Дополнительная информация
Признак налогоплательщика (код) ТипНП A T(=1) ОК Принимает значение:
1 - организация, не относящаяся к указанным по кодам 2 и 3 |
2 - сельскохозяйственный товаропроизводитель |
3 - резидент особой экономической зоны
Остаток неперенесенного убытка на начало налогового периода, всего ОстУбытНачВс A N(15) Н  
Остаток неперенесенного убытка на начало налогового периода, полученного до 01.01.2002 ОстУбытНачДо2002 A N(15) Н  
Остаток неперенесенного убытка на начало налогового периода, полученного после 01.01.2002 ОстУбытНачПос2002 A N(15) Н  
Налоговая база за отчетный (налоговый) период НалБаза A N(15) Н  
Сумма убытка или части убытка, уменьшающего налоговую базу за отчетный (налоговый) период УбытУмНалБаза A N(15) Н  
Остаток неперенесенного убытка на конец налогового периода, всего ОстУбытКонВс A N(15) Н  
Остаток неперенесенного убытка на конец налогового периода, полученного до 01.01.2002 ОстУбытКонДо2002 A N(15) Н  
Остаток неперенесенного убытка на конец налогового периода, полученного после 01.01.2002 ОстУбытКонПос2002 A N(15) Н  
Остаток неперенесенного убытка на начало налогового периода, полученного после 01.01.2002 (по годам) ОстУбытНачПерГод С   НМ Состав элемента представлен в табл. 4.32
Возможное количество реализаций элемента от 0 до 10

Таблица 4.32

Остаток неперенесенного убытка на начало налогового периода, полученного после 01.01.2002 (по годам) (ОстУбытНачПерГод)

Наименование элемента Сокращенное наименование (код) элемента Признак типа элемента Формат элемента Признак обязательности элемента Дополнительная информация
Год Год A   О Типовой элемент <xs:gYear>
Год в формате ГГГГ
Остаток неперенесенного убытка ОстУбыт A N(15) О  

Таблица 4.33

Расчет налога на прибыль организаций, удерживаемого налоговым агентом (источником выплаты доходов) (лист 03) (НалУдНА)

Наименование элемента Сокращенное наименование (код) элемента Признак типа элемента Формат элемента Признак обязательности элемента Дополнительная информация
Расчет налога на прибыль организаций с доходов в виде дивидендов (доходов от долевого участия в других организациях, созданных на территории Российской Федерации) (раздел А) НалДохДив С   НМ Состав элемента представлен в табл. 4.34
Расчет налога на прибыль организаций с доходов в виде процентов по государственным и муниципальным ценным бумагам (раздел Б) НалДохЦБ С   НМ Состав элемента представлен в табл. 4.39
Реестр - расшифровка сумм дивидендов (процентов) (раздел В) РеестрСумДив С   НМ Состав элемента представлен в табл. 4.40

Таблица 4.34

Расчет налога на прибыль организаций с доходов в виде дивидендов (доходов от долевого участия в других организациях, созданных на территории Российской Федерации) (раздел А) (НалДохДив)

Наименование элемента Сокращенное наименование (код) элемента Признак типа элемента Формат элемента Признак обязательности элемента Дополнительная информация
Вид дивидендов ВидДив A T(=1) ОК Принимает значение:
1 - промежуточные дивиденды |
2 - по результатам финансового года
Налоговый (отчетный) период НалПер A T(=2) ОК Принимает значение:
21 - 1 квартал |
31 - полугодие |
33 - девять месяцев |
34 - год |
35 - один месяц |
36 - два месяца |
37 - три месяца |
38 - четыре месяца |
39 - пять месяцев |
40 - шесть месяцев |
41 - семь месяцев |
42 - восемь месяцев |
43 - девять месяцев |
44 - десять месяцев |
45 - одиннадцать месяцев |
46 - год |
50 - последний налоговый период при реорганизации (ликвидации) организации
<*> коды в диапазоне с 35 по 46 указываются налогоплательщиками, уплачивающими ежемесячные авансовые платежи исходя из фактической полученной прибыли
Отчетный год ОтчетГод A   О Типовой элемент <xs:gYear>
Год в формате ГГГГ
Сумма дивидендов, подлежащих распределению между акционерами (участниками) в текущем налоговом периоде, всего ДивВсего A N(15) О  
Исчисленная сумма налога, подлежащая уплате в бюджет НалИсчисл A N(15) Н  
Сумма налога, начисленная с дивидендов, выплаченных в предыдущие отчетные (налоговые) периоды НалДивПред A N(15) Н  
Сумма налога, начисленная с дивидендов, выплаченных в последнем квартале (месяце) отчетного (налогового) периода, всего НалДивПосл A N(15) Н  
Дивиденды, начисленные иностранным организациям и физическим лицам, не являющимся резидентами Российской Федерации ДивИОФЛНеРез С   Н Состав элемента представлен в табл. 4.35
Дивиденды, подлежащие распределению российским акционерам (участникам) ДивРА С   Н Состав элемента представлен в табл. 4.36
Дивиденды, полученные самим налоговым агентом ДивНА С   Н Состав элемента представлен в табл. 4.37
Дивиденды, используемые для исчисления налогов ДивНал С   Н Состав элемента представлен в табл. 4.38

Таблица 4.35

Дивиденды, начисленные иностранным организациям и физическим лицам, не являющимся резидентами Российской Федерации (ДивИОФЛНеРез)

Наименование элемента Сокращенное наименование (код) элемента Признак типа элемента Формат элемента Признак обязательности элемента Дополнительная информация
Дивиденды, начисленные иностранным организациям ДивИнОрг A N(15) Н  
Дивиденды, начисленные физическим лицам, не являющимся резидентами Российской Федерации ДивФЛНеРез A N(15) Н  
Дивиденды, начисленные иностранным организациям и физическим лицам, не являющимся резидентами Российской Федерации, налоги с которых согласно международным договорам исчислены по ставке 0 процентов ДивИсч0 A N(15) Н  
Дивиденды, начисленные иностранным организациям и физическим лицам, не являющимся резидентами Российской Федерации, налоги с которых согласно международным договорам исчислены по ставке до 5 процентов включительно ДивИсч5 A N(15) Н  
Дивиденды, начисленные иностранным организациям и физическим лицам, не являющимся резидентами Российской Федерации, налоги с которых согласно международным договорам исчислены по ставке свыше 5 до 10 процентов включительно ДивИсч10 A N(15) Н  
Дивиденды, начисленные иностранным организациям и физическим лицам, не являющимся резидентами Российской Федерации, налоги с которых согласно международным договорам исчислены по ставке свыше 10 процентов ДивИсчСв10 A N(15) Н  

Таблица 4.36

Дивиденды, подлежащие распределению российским акционерам (участникам) (ДивРА)

Наименование элемента Сокращенное наименование (код) элемента Признак типа элемента Формат элемента Признак обязательности элемента Дополнительная информация
Дивиденды, подлежащие распределению российским акционерам (участникам), всего ДивРАВс A N(15) О  
Суммы дивидендов, подлежащие распределению российским организациям (налоговая ставка 9%) ДивРО9 A N(15) Н  
Суммы дивидендов, подлежащие распределению российским организациям (налоговая ставка 0%) ДивРО0 A N(15) Н  
Сумма дивидендов, распределяемая в пользу физических лиц - резидентов Российской Федерации ДивФЛРез A N(15) Н  
Дивиденды, подлежащие распределению в пользу акционеров (участников), не являющихся налогоплательщиками ДивНеНП A N(15) Н  

Таблица 4.37

Дивиденды, полученные самим налоговым агентом (ДивНА)

Наименование элемента Сокращенное наименование (код) элемента Признак типа элемента Формат элемента Признак обязательности элемента Дополнительная информация
Дивиденды, полученные самим налоговым агентом в предыдущем и текущем налоговом периоде до распределения дивидендов между акционерами (участниками) ДивНАдоРас A N(15) Н  
Дивиденды, полученные самим налоговым агентом в предыдущем и текущем налоговом периоде до распределения дивидендов между акционерами (участниками), без учета полученных дивидендов, налог с которых исчислен по ставке 0% согласно пп. 1 п. 3 ст. 284 НК ДивНАдоРас0 A N(15) Н  

Таблица 4.38

Дивиденды, используемые для исчисления налогов (ДивНал)

Наименование элемента Сокращенное наименование (код) элемента Признак типа элемента Формат элемента Признак обязательности элемента Дополнительная информация
Сумма дивидендов, используемая для исчисления налога, всего ДивНалВс A N(15) О  
Сумма дивидендов, используемая для исчисления налога, по российским организациям (по налоговой ставке 9%) ДивНал9 A N(15) Н  
Сумма дивидендов, используемая для исчисления налога, по российским организациям (по налоговой ставке 0%) ДивНал0 A N(15) Н  

Таблица 4.39

Расчет налога на прибыль организаций с доходов в виде процентов по государственным и муниципальным ценным бумагам (раздел Б) (НалДохЦБ)

Наименование элемента Сокращенное наименование (код) элемента Признак типа элемента Формат элемента Признак обязательности элемента Дополнительная информация
Вид дохода ВидДоход A T(=1) ОК Принимает значение:
1 - доход в виде процентов по государственным и муниципальным ценным бумагам (ставка 15%) |
2 - доход в виде процентов по муниципальным ценным бумагам, эмитированным на срок не менее трех лет до 01.01.2007, а также доход в виде процентов по облигациям с ипотечным покрытием, эмитированным до 01.01. 2007, и доход учредителей доверительного управления ипотечным покрытием, полученным на основании приобретения ипотечных сертификатов участия, выданных управляющим ипотечным покрытием до 1.01.2007 (ставка 9%)
Налоговая база НалБаза A N(15) О  
Ставка налога СтавНал A N(2) О  
Исчислено налога с доходов НалИсчисл A N(15) О  
Начислено налога в предыдущие отчетные периоды НалНачислПред A N(15) Н  
Сумма налога, начисленная с доходов, выплаченных в последнем квартале (месяце) отчетного (налогового) периода, всего НалНачислПосл A N(15) Н  

Таблица 4.40

Реестр - расшифровка сумм дивидендов (процентов) (раздел В) (РеестрСумДив)

Наименование элемента Сокращенное наименование (код) элемента Признак типа элемента Формат элемента Признак обязательности элемента Дополнительная информация
Дата перечисления дивидендов ДатаПерДив A T(=10) О Типовой элемент <ДатаТип>
Дата в формате ДД.ММ.ГГГГ
Сумма дивидендов СумДив A N(15) О  
Сумма налога СумНал A N(15) О  
Сведения о получателе СвПолуч С   О Состав элемента представлен в табл. 4.41

Таблица 4.41

Сведения о получателе (СвПолуч)

Наименование элемента Сокращенное наименование (код) элемента Признак типа элемента Формат элемента Признак обязательности элемента Дополнительная информация
Наименование получателя (наименование организации / фамилия, имя, отчество физического лица) НаимПолуч A T(1-1000) О  
Контактный телефон Тлф A T(1-20) Н  
Место нахождения (адрес) МНПолуч С   О Типовой элемент <АдрРФТип>
Состав элемента представлен в табл. 4.58
Руководитель организации (Ф.И.О) ФИОРук С   Н Типовой элемент <ФИОТип>
Состав элемента представлен в табл. 4.59

Таблица 4.42

Расчет налога на прибыль организаций с доходов, исчисленного по ставкам, отличным от ставки, указанной в п. 1 ст. 284 НК (лист 04) (НалДохСтав)

Наименование элемента Сокращенное наименование (код) элемента Признак типа элемента Формат элемента Признак обязательности элемента Дополнительная информация
ВидДоход ВидДоход A T(=1) ОК Принимает значение:
1 - доход в виде процентов по государственным ценным бумагам государств-участников Союзного государства, государственным ценным бумагам субъектов Российской Федерации и муниципальным ценным бумагам (ставка 15%) |
2 - доход в виде процентов по ценным бумагам, поименованный в пп. 2 п. 4 ст. 284 НК (ставка 9%) |
3 - доход в виде процентов по государственным и муниципальным облигациям, подлежащий налогообложению (ставка 0%) |
4 - доход в виде дивидендов (доходов от долевого участия в иностранных организациях) (ставка 9%) |
5 - доход в виде дивидендов (доходов от долевого участия в иностранных организациях) (ставка 0%) |
6 - доход в виде дивидендов (доходов от долевого участия в российских организациях) (ставка 9%)
Налоговая база НалБаза A N(15) О  
Доходы, уменьшающие налоговую базу ДохУмНалБаз A N(15) Н  
Ставка налога СтавНал A N(2) О  
Исчислено налога с доходов НалИсчисл A N(15) О  
Сумма налога с выплаченных дивидендов за пределами Российской Федерации и засчитанная в уплату налога согласно порядку, установленному статьями 275, 311 НК, в предыдущие отчетные периоды НалДивНеРФПред A N(15) Н  
Сумма налога с выплаченных дивидендов за пределами Российской Федерации и засчитываемая в уплату налога согласно порядку, установленному статьями 275, 311 НК НалДивНеРФ A N(15) Н  
Начислено налога, в предыдущие отчетные периоды НалНачислПред A N(15) Н  
Сумма налога, начисленная с доходов, полученных в последнем квартале (месяце) отчетного (налогового) периода, всего НалНачислПосл A N(15) Н  

Таблица 4.43

Расчет налоговой базы по налогу на прибыль организаций по операциям, финансовые результаты которых учитываются в особом порядке (за исключением отраженных в Приложении 3 к Листу 02) (лист 05) (НалБазОпОсоб)

Наименование элемента Сокращенное наименование (код) элемента Признак типа элемента Формат элемента Признак обязательности элемента Дополнительная информация
Вид операции ВидОпер A T(=1) ОК Принимает значение:
1 - с ценными бумагами, обращающимися на организованном рынке ценных бумаг |
2 - с ценными бумагами, не обращающимися на организованном рынке ценных бумаг |
3 - с финансовыми инструментами срочных сделок, не обращающимися на организованном рынке |
4 - по операциям с ценными бумагами, обращающимися и не обращающимися на организованном рынке ценных бумаг, полученными первичными владельцами государственных ценных бумаг в результате новации |
5 - с финансовыми инструментами срочных сделок, не обращающимися на организованном рынке, заключенным после 01.07.2009, дата завершения которых наступает с 01.01.2010
Доход от выбытия, в т.ч. доход от погашения ДохВыбытПогаш A N(15) О  
Сумма отклонения от минимальной (расчетной) цены СумОтклМинЦ A N(15) Н  
Расходы, связанные с приобретением и реализацией (выбытием, в т.ч. погашением) РасхПриобРеал A N(15) Н  
Сумма отклонения от максимальной (расчетной) цены СумОтклМаксЦ A N(15) Н  
Итого прибыль (убыток) Прибыль A N(15) О  
Сумма корректировки прибыли (убытка) КорПриб A N(15) Н  
Налоговая база без учета убытков, полученных в предыдущих налоговых периодах НалБазаБезУбПред A N(15) Н  
Сумма убытка или части убытка, полученного в предыдущем (предыдущих) налоговом (налоговых) периоде (периодах) СумУбытПред A N(15) Н  
Сумма убытка или части убытка, признаваемая в отчетном (налоговом) периоде в целях налогообложения, уменьшающая налоговую базу за отчетный (налоговый) период СумУбытУменНБ A N(15) Н  
Сумма неучтенного убытка, подлежащего переносу на будущий отчетный (налоговый) период СумНеучУбытПер A N(15) Н  
Сумма убытка по завершенным сделкам, которые не погашены до 01.01.2010 СумУбытЗСДо2010 A N(15) Н  
Налоговая база НалБаза A N(15) О  

Таблица 4.44

Доходы, расходы и налоговая база, полученная негосударственным пенсионным фондом от размещения пенсионных резервов (лист 06) (ДохРасНалБазаНПФ)

Наименование элемента Сокращенное наименование (код) элемента Признак типа элемента Формат элемента Признак обязательности элемента Дополнительная информация
Сумма размещенных пенсионных резервов за отчетный период СумПенсРез A N(15) О  
Процент отчислений на уставную деятельность от доходов, полученных от размещения пенсионных резервов ПроцДохРазмРез A N(7.4) Н  
Налоговая база для исчисления налога НалБаза A N(15) Н  
Доход негосударственного пенсионного фонда ДоходНПФ С   О Состав элемента представлен в табл. 4.45
Доход негосударственного пенсионного фонда, рассчитанный исходя из ставки рефинансирования Банка России и суммы размещенного резерва ДоходНПФСтРеф С   О Состав элемента представлен в табл. 4.46
Расходы Расход С   Н Состав элемента представлен в табл. 4.47
Отчисления от доходов, полученных от размещения пенсионных резервов, направленных на формирование имущества, предназначенного для обеспечения уставной деятельности фонда ОтчРазмРезУстав С   Н Состав элемента представлен в табл. 4.48
Прибыль (убыток) ПрибУб С   О Состав элемента представлен в табл. 4.49
Формирование налоговой базы от вложения в ценные бумаги, обращающиеся на организованном рынке ценных бумаг ВлЦБОргРын С   Н Типовой элемент <ДанВидВл>
Состав элемента представлен в табл. 4.57
Формирование налоговой базы от вложения в ценные бумаги, не обращающиеся на организованном рынке ценных бумаг ВлЦБОргНеРын С   Н Типовой элемент <ДанВидВл>
Состав элемента представлен в табл. 4.57
Формирование налоговой базы от осуществления других инвестиции ДрИнвВлож С   Н Типовой элемент <ДанВидВл>
Состав элемента представлен в табл. 4.57

Таблица 4.45

Доход негосударственного пенсионного фонда (ДоходНПФ)

Наименование элемента Сокращенное наименование (код) элемента Признак типа элемента Формат элемента Признак обязательности элемента Дополнительная информация
Доход негосударственного пенсионного фонда, всего ДоходНПФВс A N(15) О  
Доход от реализации или иного выбытия ценных бумаг (в том числе погашения), обращающихся на организованном рынке ценных бумаг РеалЦБРын A N(15) Н  
Сумма отклонения фактической выручки от реализации ценных бумаг, обращающихся на организованном рынке ценных бумаг, от минимальной (расчетной) цены сделок на организованном рынке ценных бумаг ОтклВырЦБРын A N(15) Н  
Доход от реализации или иного выбытия ценных бумаг (в том числе погашения), не обращающихся на организованном рынке ценных бумаг РеалЦБНеРын A N(15) Н  
Сумма отклонения фактической выручки от реализации ценных бумаг, не обращающихся на организованном рынке ценных бумаг, от минимальной (расчетной) цены ОтклВырЦБНеРын A N(15) Н  
Доход в виде процентов по государственным ценным бумагам государств-участников Союзного государства, государственным ценным бумагам субъектов Российской Федерации и муниципальным ценным бумагам ПроцГосЦБ A N(15) Н  
Доход в виде процентов по муниципальным ценным бумагам, эмитированным на срок не менее трех лет до 01.01.2007, а также в виде процентов по облигациям с ипотечным покрытием, эмитированным до 01.01.2007, и доход учредителей доверительного управления ипотечным покрытием, полученный на основании приобретения ипотечных сертификатов участия, выданных управляющим ипотечным покрытием до 01.01.2007 ПроцЦБЭм2007 A N(15) Н  
Доход от долевого участия в других организациях ДолУчДрОрг A N(15) Н  
Доход в виде процентов по государственным ценным бумагам государств-участников Союзного государства, государственным ценным бумагам субъектов Российской Федерации и муниципальным ценным бумагам, налог по которым удерживается налоговым агентом ПроцГосЦБУдНА A N(15) Н  
Доход в виде процентов по муниципальным ценным бумагам, эмитированным на срок не менее трех лет до 01.01.2007, налог по которым удерживается налоговым агентом ПроцМунЦБ2007НА A N(15) Н  
Доход от осуществления других инвестиций (вложений) ДрИнвВлож A N(15) Н  

Таблица 4.46

Доход негосударственного пенсионного фонда, рассчитанный исходя из ставки рефинансирования Банка России и суммы размещенного резерва (ДоходНПФСтРеф)

Наименование элемента Сокращенное наименование (код) элемента Признак типа элемента Формат элемента Признак обязательности элемента Дополнительная информация
Доход негосударственного пенсионного фонда, рассчитанный исходя из ставки рефинансирования Банка России и суммы размещенного резерва, всего ДоходНПФСтРефВс A N(15) О  
Доход, приходящийся на ценные бумаги, обращающиеся на организованном рынке ценных бумаг ЦБРын A N(15) Н  
Доход, приходящийся на ценные бумаги, не обращающиеся на организованном рынке ценных бумаг ЦБНеРын A N(15) Н  
Доход в виде процентного дохода по государственным ценным бумагам государств-участников Союзного государства, государственным ценным бумагам субъектов Российской Федерации и муниципальным ценным бумагам ПроцГосЦБ A N(15) Н  
Доход в виде процентов по муниципальным ценным бумагам, эмитированным на срок не менее трех лет до 01.01.2007, а также в виде процентов по облигациям с ипотечным покрытием, эмитированным до 01.01.2007, и доход учредителей доверительного управления ипотечным покрытием, полученный на основании приобретения ипотечных сертификатов участия, выданных управляющим ипотечным покрытием до 01.01.2007 ПроцЦБЭм2007 A N(15) Н  
Доход, полученный от других инвестиций (вложений) ДрИнвВлож A N(15) Н  

Таблица 4.47

Расходы (Расход)

Наименование элемента Сокращенное наименование (код) элемента Признак типа элемента Формат элемента Признак обязательности элемента Дополнительная информация
Расходы, всего РасходВс A N(15) О  
Расходы, приходящиеся на вложения в ценные бумаги, обращающиеся на организованном рынке ценных бумаг ВлЦБРын A N(15) Н  
Сумма отклонения от максимальной (расчетной) цены сделок на организованном рынке ценных бумаг СумОтклЦБРын A N(15) Н  
Расходы, приходящиеся на вложения в ценные бумаги, не обращающиеся на организованном рынке ценных бумаг ВлЦБНеРын A N(15) Н  
Сумма отклонения от максимальной (расчетной) цены сделок на неорганизованном рынке ценных бумаг СумОтклЦБНеРын A N(15) Н  
Расходы, приходящиеся на другие инвестиции (вложения) ДрИнвВлож A N(15) Н  

Таблица 4.48

Отчисления от доходов, полученных от размещения пенсионных резервов, направленных на формирование имущества, предназначенного для обеспечения уставной деятельности фонда (ОтчРазмРезУстав)

Наименование элемента Сокращенное наименование (код) элемента Признак типа элемента Формат элемента Признак обязательности элемента Дополнительная информация
Отчисления от доходов, полученных от размещения пенсионных резервов, направленных на формирование имущества, предназначенного для обеспечения уставной деятельности фонда, всего ОтчРазмРезУставВс A N(15) О  
Отчисления от размещения пенсионных резервов от вложений в ценные бумаги, обращающиеся на организованном рынке ценных бумаг ЦБРын A N(15) Н  
Отчисления от размещения пенсионных резервов от вложений в ценные бумаги, не обращающиеся на организованном рынке ценных бумаг ЦБНеРын A N(15) Н  
Отчисления от доходов, полученных в виде процентов по государственным ценным бумагам государств-участников Союзного государства, государственным ценным бумагам субъектов Российской Федерации и муниципальным ценным бумагам ПроцЦБ A N(15) Н  
Отчисления от доходов в виде процентов по муниципальным ценным бумагам, эмитированным на срок не менее трех лет до 01.01.2007, а также от доходов в виде процентов по облигациям с ипотечным покрытием, эмитированным до 01.01.2007, и доходов учредителей доверительного управления ипотечным покрытием, полученным на основании приобретения ипотечных сертификатов участия, выданных управляющим ипотечным покрытием до 01.01.2007 ПроцЦБЭм2007 A N(15) Н  
Отчисления от доходов, полученных от долевого участия в других организациях ДолУчДрОрг A N(15) Н  
Отчисления от доходов в виде процентов по государственным ценным бумагам государств-участников Союзного государства, государственным ценным бумагам субъектов Российской Федерации и муниципальным ценным бумагам, удерживаемых налоговым агентом ПроцЦБУдНА A N(15) Н  
Отчисления от доходов в виде процентов по муниципальным ценным бумагам, эмитированным на срок не менее трех лет до 01.01.2007, удерживаемых налоговым агентом (источником выплаты доходов) ПроцЦБЭм2007УдНА A N(15) Н  
Отчисления от осуществления других инвестиций (вложений) ДрИнвВлож A N(15) Н  

Таблица 4.49

Прибыль (убыток) (ПрибУб)

Наименование элемента Сокращенное наименование (код) элемента Признак типа элемента Формат элемента Признак обязательности элемента Дополнительная информация
Прибыль (убыток) от вложений в ценные бумаги, обращающиеся на организованном рынке ценных бумаг ПрибЦБРын A N(15) Н  
Суммы, исключаемые из прибыли от вложений в ценные бумаги, обращающиеся на организованном рынке ценных бумаг СумИсклПрибЦБРын A N(15) Н  
Прибыль (убыток) от вложений в ценные бумаги, не обращающиеся на организованном рынке ценных бумаг ПрибЦБНеРын A N(15) Н  
Суммы, исключаемые из прибыли от вложений в ценные бумаги, не обращающиеся на организованном рынке ценных бумаг СумИсклПрибЦБНеРын A N(15) Н  
Доход в виде процентов по государственным ценным бумагам государств-участников Союзного государства, государственным ценным бумагам субъектов Российской Федерации и муниципальным ценным бумагам ДохПроцЦБ A N(15) Н  
Доход в виде процентов по муниципальным ценным бумагам, эмитированным на срок не менее трех лет до 01.01.2007, а также доход в виде процентов по облигациям с ипотечным покрытием, эмитированным до 01.01.2007, и доход учредителей доверительного управления ипотечным покрытием, полученный на основании приобретения ипотечных сертификатов участия, выданных управляющим ипотечным покрытием до 01.01.2007 ДохПроцЭм2007 A N(15) Н  
Прибыль (убыток) от осуществления других инвестиций (вложений) ДрИнвВлож A N(15) Н  
Суммы, исключаемые из прибыли от осуществления других инвестиций (вложений) СумИсклДрИнвВлож A N(15) Н  

Таблица 4.50

Отчет о целевом использовании имущества (в том числе денежных средств), работ, услуг, полученных в рамках благотворительной деятельности, целевых поступлений, целевого финансирования (лист 07) (ЦелИспИмущ)

Наименование элемента Сокращенное наименование (код) элемента Признак типа элемента Формат элемента Признак обязательности элемента Дополнительная информация
Стоимость имущества, работ, услуг или сумма денежных средств, итого по отчету СтИмущСрдИт A N(15) О  
Сумма средств, срок использования которых не истек, итого по отчету СумСрокНеИстИт A N(15) Н  
Сумма средств, использованных по назначению в течение установленного срока, итого по отчету СумИспНазнИт A N(15) Н  
Сумма средств, использованных не по назначению или не использованных в установленный срок, итого по отчету СумНеИспИт A N(15) Н  
Сведения по полученным целевым средствам СвЦелСред С   ОМ Состав элемента представлен в табл. 4.51

Таблица 4.51

Сведения по полученным целевым средствам (СвЦелСред)

Наименование элемента Сокращенное наименование (код) элемента Признак типа элемента Формат элемента Признак обязательности элемента Дополнительная информация
Код вида поступлений КодВидПост A T(=3) ОК Принимает значения в соответствии с "Перечнем имущества (в том числе денежных средств), работ, услуг, полученных в рамках благотворительной деятельности, целевых поступлений, целевого финансирования", приведенного в Приложении 3 к Порядку заполнения налоговой декларации по налогу на прибыль организаций, утвержденному настоящим приказом
Дата поступления ДатаПост A T(=10) Н Типовой элемент <ДатаТип>
Дата в формате ДД.ММ.ГГГГ
Срок использования (до какой даты) СрокИспол A T(=10) Н Типовой элемент <ДатаТип>
Дата в формате ДД.ММ.ГГГГ
Стоимость имущества, работ, услуг или сумма денежных средств СтИмущСрд A N(15) О  
Сумма средств, срок использования которых не истек СумСрокНеИст A N(15) Н  
Сумма средств, использованных по назначению в течение установленного срока СумИспНазн A N(15) Н  
Сумма средств, использованных не по назначению или не использованных в установленный срок СумНеИсп A N(15) Н  

Таблица 4.52

Доходы, не учитываемые при определении налоговой базы; расходы, учитываемые для целей налогообложения отдельными категориями налогоплательщиков (прил.1) (ДохНеУчНБ_РасхУчОКН)

Наименование элемента Сокращенное наименование (код) элемента Признак типа элемента Формат элемента Признак обязательности элемента Дополнительная информация
Сведения по полученным целевым средствам СвЦелСред С   ОМ Состав элемента представлен в табл. 4.53

Таблица 4.53

Сведения по полученным целевым средствам (СвЦелСред)

Наименование элемента Сокращенное наименование (код) элемента Признак типа элемента Формат элемента Признак обязательности элемента Дополнительная информация
Код вида доходов КодВидДоход A T(=3) НК Принимает значения в соответствии с "Перечнем доходов, не учитываемых при определении налоговой базы; расходов, учитываемых для целей налогообложения отдельными категориями налогоплательщиков", приведенного в Приложении 4 к Порядку заполнения налоговой декларации по налогу на прибыль организаций, утвержденному настоящим приказом
Сумма СумДоход A N(15) Н  
Код вида расходов КодВидРасход A T(=3) НК Принимает значения в соответствии с "Перечнем доходов, не учитываемых при определении налоговой базы; расходов, учитываемых для целей налогообложения отдельными категориями налогоплательщиков", приведенного в Приложении 4 к Порядку заполнения налоговой декларации по налогу на прибыль организаций, утвержденному настоящим приказом
Сумма СумРасход A N(15) Н  

Таблица 4.54

Сумма налога, подлежащая уплате в бюджет для организаций, уплачивающих авансовые платежи и налог на прибыль организаций (ПУАвТип)

Наименование элемента Сокращенное наименование (код) элемента Признак типа элемента Формат элемента Признак обязательности элемента Дополнительная информация
Код бюджетной классификации КБК A T(=20) ОК Типовой элемент <КБКТип>
Сумма налога к доплате (сумма налога к уменьшению) НалПУ A N(15) О Сумма налога, исчисленная к уменьшению, указывается отрицательным числом

Таблица 4.55

Сумма налога, подлежащая уплате в бюджет для организаций, уплачивающих ежемесячные авансовые платежи (ПУМесТип)

Наименование элемента Сокращенное наименование (код) элемента Признак типа элемента Формат элемента Признак обязательности элемента Дополнительная информация
Код бюджетной классификации КБК A T(=20) ОК Типовой элемент <КБКТип>
Сумма ежемесячного авансового платежа по 1 сроку АвПлат1 A N(15) О  
Сумма ежемесячного авансового платежа по 2 сроку АвПлат2 A N(15) О  
Сумма ежемесячного авансового платежа по 3 сроку АвПлат3 A N(15) О  

Таблица 4.56

Расчет распределения авансовых платежей и налога на прибыль организаций в бюджет субъекта Российской Федерации организацией, имеющей обособленные подразделения (приложение 5 к листу 02) (РаспрНалСубРФТип)

Наименование элемента Сокращенное наименование (код) элемента Признак типа элемента Формат элемента Признак обязательности элемента Дополнительная информация
Признак налогоплательщика (код) ТипНП A T(=1) ОК Принимает значение:
1 - организация, не относящаяся к указанным по кодам 2 и 3 |
2 - сельскохозяйственный товаропроизводитель |
3 - резидент особой экономической зоны
Расчет составлен (по объекту расчета) ОбРасч A T(=1) ОК Принимает значение:
1 - по организации без входящих в нее обособленных подразделений |
2 - по обособленному подразделению |
3 - по обособленному подразделению, закрытому в течение текущего налогового периода |
4 - по группе обособленных подразделений, находящихся на территории одного субъекта Российской Федерации
Наименование обособленного подразделения НаимОП A T(1-1000) О  
КПП обособленного подразделения КППОП A T(=9) О Типовой элемент <КППТип>
Отметка о возложении обязанности по уплате налога на обособленное подразделение ОбязУплНалОП A T(=1) ОК Принимает значение:
1 - возложена |
0 - не возложена
Налоговая база в целом по организации НалБазаОрг A N(15) Н  
Налоговая база без учета закрытых в течение текущего налогового периода обособленных подразделений НалБазаБезЛиквОП A N(15) Н  
Доля налоговой базы ДоляНалБаз A N(18.15) Н  
Налоговая база исходя из доли НалБазаДоля A N(15) Н  
Ставка налога в бюджет субъекта Российской Федерации СтавНалСубРФ A N(4.2) Н  
Сумма налога СумНал A N(15) Н  
Начислено налога в бюджет субъекта Российской Федерации НалНачислСубРФ A N(15) Н  
Сумма налога, выплаченная за пределами Российской Федерации и засчитываемая в уплату налога НалВыплВнеРФ A N(15) Н  
Сумма налога к доплате (Сумма налога к уменьшению) СумНалП A N(15) Н Сумма налога к уменьшению указывается со знаком "-"
Ежемесячные авансовые платежи в квартале, следующем за отчетным периодом МесАвПлат A N(15) Н  
Ежемесячные авансовые платежи на I квартал следующего налогового периода МесАвПлат1КвСлед A N(15) Н  

Таблица 4.57

Данные по виду вложения (ДанВидВл)

Наименование элемента Сокращенное наименование (код) элемента Признак типа элемента Формат элемента Признак обязательности элемента Дополнительная информация
Налоговая база НалБаза A N(15) Н  
Сумма убытка или части убытка, полученного в предыдущем (предыдущих) налоговом (налоговых) периоде (периодах). Входящее сальдо СумУбПред A N(15) Н  
Сумма убытка, признаваемая в отчетном (налоговом) периоде в целях налогообложения СумУбПриз A N(15) Н  
Сумма неучтенного убытка, подлежащего переносу на будущий отчетный (налоговый) период. Исходящее сальдо СумНеучУбыт A N(15) Н  

Таблица 4.58

Адрес в Российской Федерации (АдрРФТип)

Наименование элемента Сокращенное наименование (код) элемента Признак типа элемента Формат элемента Признак обязательности элемента Дополнительная информация
Индекс Индекс A T(=6) Н  
Код региона КодРегион A T(=2) ОК Типовой элемент <ССРФТип>
Принимает значения в соответствии со справочником "Коды субъектов Российской Федерации", приведенного в Приложении 2 к Порядку заполнения налоговой декларации по налогу на прибыль организаций, утвержденному настоящим приказом
Район Район A T(1-50) Н  
Город Город A T(1-50) Н  
Населенный пункт НаселПункт A T(1-50) Н  
Улица Улица A T(1-50) Н  
Дом Дом A T(1-8) Н  
Корпус Корпус A T(1-8) Н  
Квартира Кварт A T(1-8) Н  

Таблица 4.59

Фамилия, Имя, Отчество (ФИОТип)

Наименование элемента Сокращенное наименование (код) элемента Признак типа элемента Формат элемента Признак обязательности элемента Дополнительная информация
Фамилия Фамилия A T(1-60) О  
Имя Имя A T(1-60) О  
Отчество Отчество A T(1-60) Н  

Приложение N 3
к Приказу ФНС России
от 15.12.2010 N ММВ-7-3-730@

ПОРЯДОК
ЗАПОЛНЕНИЯ НАЛОГОВОЙ ДЕКЛАРАЦИИ ПО НАЛОГУ НА ПРИБЫЛЬ ОРГАНИЗАЦИЙ

Раздел 1. Состав Налоговой декларации по налогу на прибыль организаций за отчетные и налоговый периоды

1.1. В состав Налоговой декларации по налогу на прибыль организаций (далее - Декларация) обязательно включаются: Титульный лист (Лист 01), подраздел 1.1 Раздела 1, Лист 02, Приложения N 1 и N 2 к Листу 02. Организации, указанные в пунктах 1.2, 1.6 и 1.7 настоящего Порядка подраздел 1.1 Раздела 1 не представляют.

Подразделы 1.2 и 1.3 Раздела 1, Приложения N 3, N 4 и N 5 к Листу 02, а также Листы 03, 04, 05, 06, 07, Приложение к налоговой декларации включаются в состав Декларации и представляются в налоговый орган, только если налогоплательщик имеет доходы, расходы, убытки или средства, подлежащие отражению в указанных подразделах, листах и приложениях, осуществляет операции с ценными бумагами, является налоговым агентом или в его состав входят обособленные подразделения.

Подраздел 1.2 Раздела 1 не включается в состав Декларации за налоговый период.

Приложение N 4 к Листу 02 включается в состав Декларации только за I квартал и налоговый период.

Лист 06 заполняется только негосударственными пенсионными фондами.

Лист 07 заполняется организациями при получении средств целевого финансирования, целевых поступлений и других средств, указанных в пунктах 1 и 2 статьи 251 Налогового кодекса Российской Федерации (далее - Кодекс), при составлении Декларации только за налоговый период.

1.2. Некоммерческие организации, у которых не возникает обязанности по уплате налога на прибыль организаций (далее - налога на прибыль), представляют Декларацию по истечении налогового периода по форме в составе Титульного листа (Листа 01), Листа 02, а также Приложения к налоговой декларации при наличии доходов и расходов, виды которых приведены в Приложении N 4 к настоящему Порядку, и Листа 07 при получении средств целевого финансирования, целевых поступлений и других средств, указанных в пунктах 1 и 2 статьи 251 Кодекса.

1.3. Организации, уплачивающие авансовые платежи ежемесячно исходя из фактически полученной прибыли нарастающим итогом с начала года, представляют Декларации в указанном в пункте 1.1 настоящего Порядка объеме за отчетный период (I квартал, полугодие, 9 месяцев) и налоговый период (год).

По итогам других отчетных периодов (за январь, 2, 4, 5, 7, 8, 10, 11 месяцев) такие организации представляют Декларацию в объеме Титульного листа (Листа 01), подраздела 1.1 Раздела 1 и Листа 02. При осуществлении соответствующих операций и (или) наличии обособленных подразделений в состав Деклараций включаются также подраздел 1.3 Раздела 1, Приложения N 5 к Листу 02 и Листы 03, 04, 05.

1.4. Организация, в состав которой входят обособленные подразделения, по окончании каждого отчетного и налогового периода представляет в налоговый орган по месту своего нахождения Декларацию, составленную в целом по организации с распределением прибыли по обособленным подразделениям (статья 289 Кодекса) или по обособленным подразделениям, находящимся на территории одного субъекта Российской Федерации, при уплате налога на прибыль в соответствии со вторым абзацем пункта 2 статьи 288 Кодекса (далее - группа обособленных подразделений).

В налоговый орган по месту нахождения обособленного подразделения организации представляют Декларацию, включающую в себя Титульный лист (Лист 01), подраздел 1.1 Раздела 1 и подраздел 1.2 Раздела 1 (при уплате в течение отчетных (налогового) периодов ежемесячных авансовых платежей), а также расчет суммы налога (Приложение N 5 к Листу 02), подлежащей уплате по месту нахождения данного обособленного подразделения. При расчете налога на прибыль по группе обособленных подразделений, находящихся на территории одного субъекта Российской Федерации, Декларация в указанном объеме представляется в налоговый орган по месту нахождения обособленного подразделения, через которое осуществляется уплата налога на прибыль в бюджет этого субъекта Российской Федерации (далее - ответственное обособленное подразделение).

Налогоплательщики, в соответствии со статьей 83 Кодекса отнесенные к категории крупнейших, Декларацию, составленную в целом по организации, а также декларации по каждому обособленному подразделению (группе обособленных подразделений) представляют в налоговый орган по месту учета в качестве крупнейшего налогоплательщика в электронном виде (по телекоммуникационным каналам связи) по установленным форматам, если иной порядок представления информации, отнесенной к государственной тайне, не предусмотрен законодательством Российской Федерации.

В Титульных листах Деклараций по обособленным подразделениям крупнейшего налогоплательщика, представляемых им в налоговый орган по месту учета в качестве крупнейшего налогоплательщика, указываются коды причины постановки на учет (далее - КПП), присвоенные организации налоговыми органами по месту нахождения обособленных подразделений, и коды этих налоговых органов. По реквизиту "по месту нахождения (учета)" указывается код "220".

1.5. Сельскохозяйственные товаропроизводители, не перешедшие на уплату единого сельскохозяйственного налога в соответствии с главой 26.1 "Система налогообложения для сельскохозяйственных товаропроизводителей (единый сельскохозяйственный налог)" части второй Кодекса по деятельности, связанной с реализацией произведенной ими сельскохозяйственной продукции, а также с реализацией произведенной и переработанной данными организациями собственной сельскохозяйственной продукции, налогообложение которой осуществляется в соответствии со статьей 2.1 Федерального закона от 6 августа 2001 г. N 110-ФЗ "О внесении изменений и дополнений в часть вторую Налогового кодекса Российской Федерации и некоторые другие акты законодательства Российской Федерации о налогах и сборах, а также о признании утратившими силу отдельных актов (положений актов) законодательства Российской Федерации о налогах и сборах" (далее - сельскохозяйственные товаропроизводители, уплачивающие налог на прибыль) (Собрание законодательства Российской Федерации, 2001, N 33 (ч. 1), ст. 3413; 2003, N 46 (ч. 1), ст. 4443; 2006, N 12, ст. 1233; 2007, N 49, ст. 6041; 2008, N 30(ч.1), ст.3614) (далее - Федеральный закон N 110-ФЗ), по итогам отчетных (налоговых) периодов представляют в составе Декларации Титульный лист (Лист 01), подразделы 1.1 и 1.2 Раздела 1, Лист 02, Приложения N 1, N 2, N 3, N 4, N 5 к Листу 02 с кодом "2" - сельскохозяйственный товаропроизводитель по реквизиту "Признак налогоплательщика". Подраздел 1.2 Раздела 1, Приложения N 3, N 4, N 5 к Листу 02 представляются только при исчислении ежемесячных авансовых платежей, при наличии, соответственно, расходов, убытков и обособленных подразделений.

Показатели по иным видам деятельности сельскохозяйственные товаропроизводители, уплачивающие налог на прибыль, отражают в Декларации в общеустановленном порядке с указанием в подразделах 1.1 и 1.2 Раздела 1, в Листе 02 и в приложениях к нему кода "1" по реквизиту "Признак налогоплательщика".

1.6. Налогоплательщики, являющиеся резидентами особых экономических зон в соответствии с законодательством Российской Федерации, для исчисления налога на прибыль по ставке, отличной от ставки, предусмотренной пунктом 1 статьи 284 Кодекса, по итогам отчетных (налоговых) периодов представляют в составе Декларации Титульный лист (Лист 01), Лист 02, Приложения N 1, N 2, N 3, N 4, N 5 к Листу 02 с кодом "3" по реквизиту "Признак налогоплательщика". Приложения N 3, N 4, N 5 к Листу 02 представляются только при наличии, соответственно, расходов, убытков и обособленных подразделений.

Показатели для исчисления налога на прибыль по ставке, предусмотренной пунктом 1 статьи 284 Кодекса, резиденты особых экономических зон отражают в Декларации в общеустановленном порядке с указанием в Листе 02 и в приложениях к нему кода "1" по реквизиту "Признак налогоплательщика".

1.7. Организации, исполняющие обязанности налоговых агентов по исчислению налоговой базы и суммы налога на прибыль, по удержанию у налогоплательщика - российской организации и перечислению в федеральный бюджет указанного налога (далее - налоговые агенты), представляют налоговый расчет (далее - Расчет) по форме, утвержденной настоящим Приказом.

Российские организации - налогоплательщики налога на прибыль, исполняющие обязанности налоговых агентов, представляют Расчет в составе подраздела 1.3 Раздела 1, а также Листа 03 "Расчет налога на прибыль, удерживаемого налоговым агентом (источником выплаты доходов)". При этом в Титульном листе (Листе 01) по реквизиту "по месту нахождения (учета)" указывается код "213" или "214". Коды представления налоговой декларации по налогу на прибыль организаций в налоговый орган приведены в Приложении N 1 к настоящему Порядку.

Организации, перешедшие полностью на уплату единого налога на вмененный доход для отдельных видов деятельности, на упрощенную систему налогообложения, применяющие систему налогообложения для сельскохозяйственных товаропроизводителей (единый сельскохозяйственный налог), налогоплательщики, доходы и расходы которых полностью относятся к игорному бизнесу, подлежащему налогообложению в соответствии с главой 29 Кодекса, исполняют обязанности налоговых агентов и представляют в налоговые органы по итогам отчетных (налоговых) периодов Расчет в составе Титульного листа (Листа 01), подраздела 1.3 Раздела 1 и Листа 03. При этом в Титульном листе (Листе 01) по реквизиту "по месту нахождения (учета)" указывается код "231".

Раздел II. Общие требования к порядку заполнения и представления Декларации

2.1. Декларация составляется нарастающим итогом с начала года. Все значения стоимостных показателей Декларации указываются в полных рублях. Значения показателей менее 50 копеек отбрасываются, а 50 копеек и более округляются до полного рубля.

2.2. Страницы декларации имеют сквозную нумерацию, начиная с Титульного листа (Листа 01), вне зависимости от наличия (отсутствия) и количества заполняемых разделов, листов и приложений к ним. Порядковый номер страницы записывается в определенном для нумерации поле слева направо, начиная с первого (левого) знакоместа.

Не допускается исправление ошибок с помощью корректирующего или иного аналогичного средства.

Не допускается двусторонняя печать декларации на бумажном носителе и скрепление листов декларации, приводящее к порче бумажного носителя.

При заполнении декларации используются чернила черного, фиолетового или синего цвета.

2.3. Каждому показателю декларации соответствует одно поле, состоящее из определенного количества знакомест. В каждом поле указывается только один показатель.

Исключение составляют показатели, значением которых являются дата или десятичная дробь. Для указания даты используются по порядку три поля: день (поле из двух знакомест), месяц (поле из двух знакомест) и год (поле из четырех знакомест), разделенные знаком "." ("точка"). Для десятичной дроби используются два поля, разделенные знаком "точка". Первое поле соответствует целой части десятичной дроби, второе - дробной части десятичной дроби.

Заполнение полей декларации значениями текстовых, числовых, кодовых показателей осуществляется слева направо, начиная с первого (левого) знакоместа.

Для отрицательных чисел указывается знак "-" ("минус") в первом знакоместе слева.

При заполнении полей декларации с использованием программного обеспечения значения числовых показателей выравниваются по правому (последнему) знакоместу. При этом в отрицательных числах знак "-" ("минус") указывается в знакоместе перед числовым значением показателя.

Заполнение текстовых полей бланка декларации осуществляется заглавными печатными символами.

В случае отсутствия какого-либо показателя, во всех знакоместах соответствующего поля проставляется прочерк. Прочерк представляет собой прямую линию, проведенную посередине знакомест по всей длине поля.

Если для указания какого-либо показателя не требуется заполнения всех знакомест соответствующего поля, в незаполненных знакоместах в правой части поля проставляется прочерк. Например: в верхней части каждой страницы Декларации указывается идентификационный номер налогоплательщика (далее - ИНН) и КПП организации в порядке, определенном в Разделе III "Порядок заполнения Титульного листа (Листа 01) Декларации". При указании десятизначного ИНН организации в поле из двенадцати знакомест показатель заполняется слева направо, начиная с первого знакоместа, в последних двух знакоместах ставится прочерк: ИНН 5024002119--.

Дробные числовые показатели заполняются аналогично правилам заполнения целых числовых показателей. В случае, если знакомест для указания дробной части больше, чем цифр, то в свободных знакоместах соответствующего поля ставится прочерк. Например: доля налоговой базы, приходящейся на обособленное подразделение, составляет 56,234 процента. Указанный показатель должен заполняться по формату: 3 знакоместа для целой части и 11 знакомест для дробной части. Следовательно, в Декларации он должен выглядеть следующим образом: 56-.234--------. Ставка налога на прибыль в Декларации заполняется по формату: 2 знакоместа для целой части и 2 знакоместа для дробной части и, соответственно, при ставках в размерах 2% и 13,5% они указываются как: 2-.-- и 13.5-.

При подготовке декларации с использованием программного обеспечения при распечатке на принтере допускается отсутствие обрамления знакомест и прочерков для незаполненных знакомест. Расположение и размеры значений реквизитов не должны изменяться. Печать знаков выполняется шрифтом Courier New высотой 16 - 18 пунктов.

2.4. Налогоплательщики представляют Декларации за отчетный период не позднее 28 календарных дней со дня окончания соответствующего отчетного периода (пункт 3 статьи 289 Кодекса).

Декларации по итогам налогового периода представляются налогоплательщиками, в том числе уплачивающими авансовые платежи ежемесячно исходя из фактически полученной прибыли, не позднее 28 марта года, следующего за истекшим налоговым периодом (пункт 4 статьи 289 Кодекса).

Срок представления Декларации, а также срок уплаты налога на прибыль, приходящийся на выходной (нерабочий) или праздничный день, переносится на первый рабочий день после выходного или праздничного дня.

2.5. Декларация может быть представлена налогоплательщиком в налоговый орган лично или через его представителя, направлена в виде почтового отправления с описью вложения или передана в электронном виде по телекоммуникационным каналам связи в соответствии со статьей 80 Кодекса.

Декларация представляется по телекоммуникационным каналам связи в электронном виде по установленным форматам с электронно-цифровой подписью в соответствии с Порядком представления налоговой декларации в электронном виде по телекоммуникационным каналам связи, утвержденным приказом Министерства Российской Федерации по налогам и сборам от 2 апреля 2002 г. N БГ-3-32/169 "Об утверждении Порядка представления налоговой декларации в электронном виде по телекоммуникационным каналам связи" (зарегистрирован Министерством юстиции Российской Федерации 16 мая 2002 г., регистрационный номер 3437; "Российская газета", 2002, N 89).

При отправке Декларации по почте днем ее представления считается дата отправки почтового отправления с описью вложения. При передаче Декларации по телекоммуникационным каналам связи днем ее представления считается дата ее отправки. При получении Декларации по телекоммуникационным каналам связи налоговый орган обязан передать налогоплательщику квитанцию о ее приеме в электронном виде.

2.6. Налоговые агенты заполняют и представляют Расчеты в порядке, предусмотренном настоящим Разделом.

2.7. При представлении в налоговый орган по месту учета организацией-правопреемником Декларации за последний налоговый период и уточненных Деклараций за реорганизованную организацию (в форме присоединения к другому юридическому лицу, слияния нескольких юридических лиц, разделения юридического лица, преобразования одного юридического лица в другое) в Титульном листе (Листе 01) по реквизиту "по месту нахождения (учета)" указывается код "215" или "216", а в верхней его части указываются ИНН и КПП организации-правопреемника. В реквизите "организация/обособленное подразделение" указывается наименование реорганизованной организации или обособленного подразделения реорганизованной организации.

В реквизите "ИНН/КПП реорганизованной организации (обособленного подразделения)" указываются, соответственно, ИНН и КПП, которые были присвоены организации до реорганизации налоговым органом по месту ее нахождения (по налогоплательщикам, отнесенным к категории крупнейших, - налоговым органом по месту учета в качестве крупнейшего налогоплательщика) или по месту нахождения обособленных подразделений реорганизованной организации.

В Разделе 1 указанных выше Деклараций указывается код ОКАТО того муниципального образования, на территории которого находилась реорганизованная организация или ее обособленные подразделения.

Коды форм реорганизации и код ликвидации приведены в Приложении N 1 к настоящему Порядку.

2.8. В случае принятия организацией решения о прекращении деятельности (закрытии) своего обособленного подразделения (далее - закрытое обособленное подразделение) уточненные Декларации по указанному обособленному подразделению, а также Декларации за последующие (после закрытия) отчетные периоды и текущий налоговый период представляются в налоговый орган по месту нахождения организации, а по организации, отнесенной к категории крупнейших налогоплательщиков, - в налоговый орган по месту ее учета в качестве крупнейшего налогоплательщика.

При этом в Титульном листе (Листе 01) по реквизиту "по месту нахождения (учета)" указывается код "223", а в верхней его части указывается КПП, который был присвоен организации налоговым органом по месту нахождения закрытого обособленного подразделения.

В Разделе 1 указанных выше Деклараций код ОКАТО муниципального образования, на территории которого находилось закрытое обособленное подразделение, указывается с учетом положений пункта 4.1 настоящего Порядка.

Раздел III. Порядок заполнения Титульного листа (Листа 01) Декларации

3.1. Титульный лист (Лист 01) Декларации заполняется налогоплательщиком, кроме раздела "Заполняется работником налогового органа".

Титульный лист (Лист 01) Декларации заполняется налоговым агентом в порядке, предусмотренном настоящим Разделом (с учетом положений пункта 1.7 Раздела 1 настоящего Порядка).

3.2. При заполнении Титульного листа (Листа 01) необходимо указать:

1) ИНН и КПП, который присвоен организации тем налоговым органом, в который представляется Декларация (особенности указания ИНН и КПП по реорганизованным организациям, а также особенности указания КПП в декларациях по обособленным подразделениям крупнейшего налогоплательщика, по закрытым обособленным подразделениям изложены, соответственно, в пунктах 1.4, 2.7, и 2.8 настоящего Порядка).

ИНН и КПП по месту нахождения организации указывается согласно Свидетельству о постановке на учет в налоговом органе юридического лица, образованного в соответствии с законодательством Российской Федерации, по месту нахождения на территории Российской Федерации по форме N 12-1-7, утвержденной приказом Министерства Российской Федерации по налогам и сборам от 27 ноября 1998 г. N ГБ-3-12/309 "Об утверждении Порядка и условий присвоения, применения, а также изменения идентификационного номера налогоплательщика и форм документов, используемых при учете в налоговом органе юридических и физических лиц" (зарегистрирован в Министерстве юстиции Российской Федерации 22 декабря 1998 г., регистрационный номер 1664; "Бюллетень нормативных актов федеральных органов исполнительной власти", 1999, N 1) (далее - Приказ МНС России от 27 ноября 1998 г. N ГБ-3-12/309), или Свидетельству о постановке на учет юридического лица в налоговом органе по месту нахождения на территории Российской Федерации по форме N 09-1-2, утвержденной приказом Министерства Российской Федерации по налогам и сборам от 3 марта 2004 г. N БГ-3-09/178 "Об утверждении Порядка и условий присвоения, применения, а также изменения идентификационного номера налогоплательщика и форм документов, используемых при постановке на учет, снятии с учета юридических и физических лиц" (зарегистрирован в Министерстве юстиции Российской Федерации 24 марта 2004 г., регистрационный номер 5685; "Российская газета", 2004, N 64), с изменениями, внесенными приказом Министерства финансов Российской Федерации от 5 ноября 2009 г. N 114н (зарегистрирован в Минюсте России 28 января 2010 г., регистрационный номер 16121) (далее - Приказ МНС России от 3 марта 2004 г. N БГ-3-09/178), или согласно Свидетельству о постановке на учет российской организации в налоговом органе по месту нахождения на территории Российской Федерации по форме N 1-1-Учет, утвержденной приказом Федеральной налоговой службы от 1 декабря 2006 г. N САЭ-3-09/826@ "Об утверждении форм документов, используемых при постановке на учет и снятии с учета российских организаций и физических лиц" (зарегистрирован в Министерстве юстиции Российской Федерации 27 декабря 2006 г., регистрационный номер 8683; "Российская газета", 2007, N 4), с изменениями, внесенными приказами Федеральной налоговой службы от 16 июля 2008г. N ММ-3-6/314@ (зарегистрирован в Минюсте России 31 июля 2008 г., регистрационный номер 12064) и от 15 февраля 2010 г. N ММ-7-6/54@ (зарегистрирован в Минюсте России 23 марта 2010 г., регистрационный номер 16695) (далее - Приказ ФНС России от 1 декабря 2006 г. N САЭ-3-09/826@).

КПП по месту нахождения обособленного подразделения - согласно Уведомлению о постановке на учет в налоговом органе юридического лица, образованного в соответствии с законодательством Российской Федерации, по месту нахождения обособленного подразделения на территории Российской Федерации по форме N 12-1-8, утвержденной Приказом МНС России от 27 ноября 1998 г. N ГБ-3-12/309, или Уведомлению о постановке на учет в налоговом органе юридического лица по форме N 09-1-3, утвержденной Приказом МНС России от 3 марта 2004 г. N БГ-3-09/178, или согласно Уведомлению о постановке на учет российской организации в налоговом органе на территории Российской Федерации по форме N 1-3-Учет, утвержденной Приказом ФНС России от 1 декабря 2006 г. N САЭ-3-09/826@.

ИНН и КПП крупнейшими налогоплательщиками указываются на основании Уведомления о постановке на учет в налоговом органе юридического лица в качестве крупнейшего налогоплательщика по форме N 9-КНУ, утвержденной приказом Федеральной налоговой службы от 26 апреля 2005 г. N САЭ-3-09/178@ "Об утверждении формы N 9-КНУ "Уведомление о постановке на учет в налоговом органе юридического лица в качестве крупнейшего налогоплательщика" (зарегистрирован в Министерстве юстиции Российской Федерации 25 мая 2005 г., регистрационный номер 6638; "Бюллетень нормативных актов федеральных органов исполнительной власти", 2005, N 23).

ИНН и КПП по реквизиту "ИНН/КПП реорганизованной организации (обособленного подразделения)" указываются с учетом положений пункта 2.7 настоящего Порядка;

2) номер корректировки.

При представлении в налоговый орган первичной Декларации по реквизиту "номер корректировки" проставляется "0--", при представлении уточненной Декларации - указывается номер корректировки (например, "1--", "2--" и т.д.).

При обнаружении налогоплательщиком в поданной им в налоговый орган налоговой декларации факта неотражения или неполноты отражения сведений, а также ошибок, приводящих к занижению суммы налога, подлежащей уплате, либо недостоверных сведений, а также ошибок, не приводящих к занижению суммы налога на прибыль, подлежащей уплате, налогоплательщик представляет в налоговый орган уточненную Декларацию.

Уточненная Декларация представляется в налоговый орган по форме, действовавшей в налоговый период, за который вносятся соответствующие изменения. При перерасчете налоговой базы и суммы налога на прибыль не учитываются результаты налоговых проверок, проведенных налоговым органом за тот налоговый период, по которому производится перерасчет налоговой базы и суммы налога.

В случае невозможности определения периода совершения ошибок (искажений) перерасчет налоговой базы и суммы налога на прибыль производится за налоговый период, в котором выявлены ошибки (искажения).

При обнаружении налоговым агентом в поданном им в налоговый орган Расчете факта неотражения или неполноты отражения сведений, а также ошибок, приводящих к занижению или завышению суммы налога на прибыль, подлежащей перечислению, налоговый агент обязан внести необходимые изменения и представить в налоговый орган уточненный Расчет.

Уточненный Расчет составляется и представляется в порядке, предусмотренном настоящим пунктом. При этом в Титульном листе (Листе 01) уточненного Расчета по реквизиту "по месту нахождения (учета)" указывается код "231".

Уточненный Расчет должен содержать данные только в отношении тех налогоплательщиков, в отношении которых обнаружены факты неотражения или неполноты отражения сведений, а также ошибки, приводящие к занижению суммы налога на прибыль;

3) налоговый (отчетный) период, за который представлена Декларация.

Коды, определяющие налоговый (отчетный) периоды, приведены в Приложении N 1 к настоящему Порядку;

4) код налогового органа, в который представляется Декларация (указан в документах, приведенных в подпункте 1 пункта 3.2 настоящего Порядка), код представления Декларации по месту нахождения (учета).

Коды представления Декларации в налоговый орган по месту нахождения (учета) приведены в Приложении N 1 к настоящему Порядку;

5) полное наименование организации (обособленного подразделения), соответствующее наименованию, указанному в ее (его) учредительных документах (при наличии в наименовании латинской транскрипции таковая указывается);

6) код вида экономической деятельности налогоплательщика согласно Общероссийскому классификатору видов экономической деятельности ОК 029-2001 (ОКВЭД); номер контактного телефона налогоплательщика;

7) количество страниц, на которых составлена Декларация;

8) количество листов подтверждающих документов или их копий, включая документы или их копии, подтверждающие полномочия представителя налогоплательщика (в случае представления Декларации представителем налогоплательщика), приложенных к Декларации.

3.3. В разделе Титульного листа "Достоверность и полноту сведений, указанных в настоящей Декларации, подтверждаю" указывается:

1) в случае подтверждения достоверности и полноты сведений в Декларации руководителем организации-налогоплательщика проставляется "1"; в случае подтверждения достоверности и полноты сведений представителем налогоплательщика проставляется "2";

2) при представлении Декларации налогоплательщиком по строке "фамилия, имя, отчество" указываются построчно фамилия, имя, отчество руководителя организации полностью. Проставляется личная подпись руководителя организации, заверяемая печатью организации, и дата подписания;

3) при представлении Декларации представителем налогоплательщика - физическим лицом по строке "фамилия, имя, отчество" указываются построчно фамилия, имя, отчество представителя налогоплательщика полностью. Проставляется личная подпись представителя налогоплательщика, дата подписания, а также указывается вид документа, подтверждающего полномочия представителя налогоплательщика;

4) при представлении Декларации представителем налогоплательщика - юридическим лицом по строке "фамилия, имя, отчество" указываются построчно полностью фамилия, имя, отчество физического лица, уполномоченного в соответствии с документом, подтверждающим полномочия представителя налогоплательщика - юридического лица, удостоверять достоверность и полноту сведений, указанных в Декларации.

По строке "наименование организации - представителя налогоплательщика" указывается наименование юридического лица - представителя налогоплательщика. Проставляется подпись лица, сведения о котором указаны по строке "фамилия, имя, отчество", заверяемая печатью юридического лица - представителя налогоплательщика, и дата подписания;

5) по строке "Наименование документа, подтверждающего полномочия представителя" указывается вид документа, подтверждающего полномочия представителя налогоплательщика;

6) при представлении в налоговый орган Расчета налоговым агентом данный реквизит Титульного листа заполняется в аналогичном порядке.

3.4. Раздел "Заполняется работником налогового органа" содержит сведения о представлении Декларации (способ представления (указывается код согласно Приложению N 1 к настоящему Порядку); количество страниц Декларации; количество листов подтверждающих документов или их копий, приложенных к Декларации; дату представления; номер, под которым зарегистрирована Декларация; фамилию и инициалы имени и отчества работника налогового органа, принявшего Декларацию; его подпись).

Раздел IV. Порядок заполнения Раздела 1 "Сумма налога, подлежащая уплате в бюджет, по данным налогоплательщика" Декларации

4.1. В Разделе 1 Декларации указываются сведения о суммах налога на прибыль, подлежащих уплате в бюджет, по данным налогоплательщика.

При этом в Декларации, представляемой организацией, не уплачивающей налог на прибыль по месту нахождения обособленных подразделений, в Разделе 1 показатели приводятся в целом по организации.

По организации, имеющей в своем составе обособленные подразделения, в Декларации, представляемой в налоговый орган по месту учета самой организации, в подразделах 1.1 и 1.2 Раздела 1 платежи в бюджет субъекта Российской Федерации указываются в суммах, относящихся к организации без учета платежей входящих в нее обособленных подразделений.

В Декларации, представляемой в налоговый орган по месту нахождения обособленного подразделения (ответственного обособленного подразделения), в подразделах 1.1 и 1.2 Раздела 1 платежи в бюджет субъекта Российской Федерации указываются в суммах, относящихся к данному обособленному подразделению (группе обособленных подразделений, находящихся на территории одного субъекта Российской Федерации).

Коды бюджетной классификации указываются в соответствии с законодательством Российской Федерации о бюджетной классификации.

Код административно-территориального образования, на территории которого осуществляется (осуществлялась) уплата налога, указывается в соответствии с Общероссийским классификатором объектов административно-территориального деления ОК 019-95 (ОКАТО).

Если код конкретного административно-территориального образования менее 11 знаков, данный код отражается в отведенном для него поле Декларации, начиная с первого знакоместа, в последних незаполненных знакоместах проставляются нули.

Сельскохозяйственные товаропроизводители, уплачивающие налог на прибыль по деятельности, связанной с реализацией произведенной ими сельскохозяйственной продукции, а также с реализацией произведенной и переработанной данными организациями собственной сельскохозяйственной продукции, при наличии иных видов деятельности Раздел 1 заполняют с учетом особенностей, указанных в разделе V "Порядок заполнения Листа 02 "Расчет налога на прибыль организаций" и разделе X "Порядок заполнения Приложения N 5 к Листу 02 "Расчет распределения авансовых платежей и налога на прибыль в бюджет субъекта Российской Федерации организацией, имеющей обособленные подразделения" Декларации" настоящего Порядка.

4.2. В подразделе 1.1 Раздела 1 указываются суммы авансовых платежей и налога, подлежащих уплате в бюджеты всех уровней по итогам отчетного (налогового) периода.

4.2.1. По строке 040 указывается сумма налога на прибыль к доплате в федеральный бюджет, определяемая путем вычитания из строки 190 показателей строк 220 и 250 Листа 02. Данный показатель указывается, если показатель строки 190 превышает сумму строк 220 и 250 Листа 02 (строка 190 - строка 220 - строка 250, если строка 190 больше суммы строк 220 и 250).

По строке 050 указывается сумма налога на прибыль к уменьшению в федеральный бюджет, определяемая как разница суммы строк 220, 250 и строки 190 Листа 02. Данный показатель указывается, если показатель строки 190 меньше суммы строк 220 и 250 Листа 02 ((строка 220 + строка 250) - строка 190, если показатель строки 190 меньше суммы показателей строк 220 и 250).

По строке 070 указывается сумма налога на прибыль к доплате в бюджет субъекта Российской Федерации, определяемая путем вычитания из строки 200 показателей строк 230 и 260 Листа 02. Данный показатель указывается, если показатель строки 200 превышает сумму строк 230 и 260 Листа 02 (строка 200 - строка 230 - строка 260, если строка 200 больше суммы строк 230 и 260).

По строке 080 указывается сумма налога на прибыль к уменьшению в бюджет субъекта Российской Федерации, определяемая как разница суммы строк 230, 260 и строки 200 Листа 02. Данный показатель указывается, если показатель строки 200 меньше суммы строк 230 и 260 Листа 02 ((строка 230 + строка 260) - строка 200, если строка 200 меньше суммы строк 230 и 260).

4.2.2. Сельскохозяйственные товаропроизводители строки 040, 050, 070, 080 подраздела 1.1 Раздела 1 с кодом "2" по реквизиту "Признак налогоплательщика" заполняют исходя из соответствующих показателей строк 270, 271, 280, 281 Листа 02 с кодом "2" по реквизиту "Признак налогоплательщика". Указанные строки подраздела 1.1 Раздела 1 с кодом "1" заполняют исходя из показателей строк 270, 271, 280, 281 Листа 02 с кодом "1".

Резиденты особых экономических зон строки 040, 050, 070, 080 подраздела 1.1 Раздела 1 с кодом "1" по реквизиту "Признак налогоплательщика" заполняют исходя из соответствующих показателей строк 270, 271, 280, 281 Листа 02 с кодом "3" по реквизиту "Признак налогоплательщика".

Организации, имеющие обособленные подразделения, суммы авансовых платежей и налога на прибыль к доплате или к уменьшению в бюджеты субъектов Российской Федерации по месту нахождения этих обособленных подразделений (ответственных обособленных подразделений) и своего местонахождения указывают в Приложениях N 5 к Листу 02 и данные строк 100 (к доплате) и 110 (к уменьшению) указанных Приложений отражают, соответственно, по строкам 070 и 080 подраздела 1.1 Раздела 1.

4.3. Подраздел 1.2 Раздела 1 Декларации заполняют только те налогоплательщики, которые исчисляют ежемесячные авансовые платежи по налогу на прибыль в соответствии с абзацами вторым-пятым пункта 2 статьи 286 Кодекса.

Реквизит "Квартал, на который исчислены ежемесячные авансовые платежи" заполняется в Декларациях за девять месяцев, только когда в состав Декларации включаются две страницы подраздела 1.2 Раздела 1 с кодами "21" (первый квартал) и "24" (четвертый квартал) в связи с отличием суммы ежемесячных авансовых платежей на 1 квартал следующего налогового периода от суммы ежемесячных авансовых платежей на 4 квартал текущего налогового периода (закрытие обособленных подразделений, реорганизация организаций и т.п.).

Подраздел 1.2 Раздела 1 Декларации (с указанием по реквизиту кода "21" (первый квартал)) заполняют также налогоплательщики, уплачивающие авансовые платежи ежемесячно исходя из фактически полученной прибыли, при переходе их с начала следующего налогового периода на общий порядок уплаты налога согласно абзацам второму-пятому пункта 2 статьи 286 Кодекса.

По строкам 120, 130, 140 отражаются суммы ежемесячных авансовых платежей, подлежащих уплате в федеральный бюджет, и определяемые как одна треть суммы, указанной по строкам 300 или 330 Листа 02. Ежемесячные авансовые платежи, подлежащие уплате в течение отчетного периода, уплачиваются в срок не позднее 28-го числа каждого месяца этого отчетного периода. Соответственно, первым, вторым и третьим сроком уплаты является последний день каждого из трех сроков уплаты ежемесячных авансовых платежей, приходящихся на квартал, следующий за отчетным периодом, или на 1 квартал следующего налогового периода.

По строкам 220, 230, 240 отражаются суммы ежемесячных авансовых платежей, подлежащих уплате в бюджет субъекта Российской Федерации, и определяемые как одна треть суммы, указанной по строкам 310 или 340 Листа 02.

Сельскохозяйственные товаропроизводители показатели строк 120, 130, 140 и 220, 230, 240 подраздела 1.2 Раздела 1 (с кодом "2" по реквизиту "Признак налогоплательщика") определяют как одна треть сумм, указанных по строкам 300, 310, 330 и 340 Листа 02 (с кодом "2" по реквизиту "Признак налогоплательщика"). Показатели указанных строк подраздела 1.2 Раздела 1 с кодом "1" определяют в аналогичном порядке исходя из показателей строк 300, 310, 330 и 340 Листа 02 с кодом "1".

Резиденты особых экономических зон показатели строк 120, 130, 140 и 220, 230, 240 подраздела 1.2 Раздела 1 (с кодом "1" по реквизиту "Признак налогоплательщика") определяют как одна треть сумм, указанных по строкам 300, 310, 330 и 340 Листа 02 с кодом "3" по реквизиту "Признак налогоплательщика".

Организацией, имеющей в своем составе обособленные подразделения, при представлении Декларации, в том числе по месту нахождения этих обособленных подразделений (ответственных обособленных подразделений), суммы ежемесячных авансовых платежей, подлежащих уплате в бюджет субъекта Российской Федерации, указываются соответственно по строкам 220 - 240, и сумма их должна соответствовать строкам 120 или 121 Приложений N 5 к Листу 02.

4.4. Подраздел 1.3 Раздела 1 предназначен для указания сумм налога на прибыль, подлежащих зачислению в федеральный бюджет в последнем квартале (месяце) отчетного (налогового) периода по отдельным видам доходов, указанных в Листах 03, 04 Декларации.

4.4.1. В Подразделе 1.3 с видом платежа "1" по строке 010 отражается сумма налога на прибыль с доходов в виде дивидендов (доходов от долевого участия в других организациях, созданных на территории Российской Федерации).

По реквизиту "Срок уплаты" указываются сроки уплаты в федеральный бюджет налога на прибыль, удержанного налоговым агентом при выплате дохода. Согласно пункту 4 статьи 287 Кодекса налог на прибыль уплачивается не позднее дня, следующего за днем выплаты дохода. При выплате дивидендов частично (в несколько этапов) сумма налога на прибыль, подлежащая уплате в указанные сроки, отражается по строкам 040. Сумма показателей данных строк должна соответствовать показателю строки 120 Раздела А Листа 03 Декларации.

Если количество сроков выплаты дивидендов превышает число соответствующих строк подраздела 1.3 Раздела 1 Декларации, то налоговый агент представляет необходимое количество страниц подраздела 1.3 Раздела 1.

4.4.2. В Подразделе 1.3 с видом платежа "2" по строке 010 отражается сумма налога на прибыль с доходов в виде процентов по государственным и муниципальным ценным бумагам, в виде процентов по муниципальным ценным бумагам, эмитированным на срок не менее трех лет до 1 января 2007 года, а также по доходам в виде процентов по облигациям с ипотечным покрытием, эмитированным до 1 января 2007 года, и доходам учредителей доверительного управления ипотечным покрытием, полученным на основании приобретения ипотечных сертификатов участия, выданных управляющим ипотечным покрытием до 1 января 2007 года, удерживаемого налоговым агентом (источником выплаты доходов) (раздел Б Листа 03 с видами доходов "1" и "2").

По строкам 040 отражается сумма налога на прибыль при выплате процентов частями. Сумма налога на прибыль, указанная в этих строках, должна соответствовать показателю строки 050 Раздела Б Листа 03 Декларации.

По реквизиту "Срок уплаты" указывается последний день срока уплаты налога на прибыль организаций в федеральный бюджет, удержанного налоговым агентом при выплате дохода, - не позднее дня, следующего за днем выплаты дохода.

В случае, если налоговый агент имеет обязанность по уплате удержанного налога на прибыль с двух видов доходов, поименованных в Разделе Б Листа 03, в составе Декларации (Расчета) представляется соответствующее количество страниц подраздела 1.3 Раздела 1.

4.4.3. В Подразделе 1.3 с видом платежа "3" по строке 010 отражается сумма налога на прибыль, самостоятельно уплачиваемая организацией с доходов в виде процентов, полученных (начисленных) по государственным ценным бумагам государств – участников Союзного государства, государственным ценным бумагам субъектов Российской Федерации и муниципальным ценным бумагам, в виде процентов по ценным бумагам, поименованным в подпункте 2 пункта 4 статьи 284 Кодекса (с видами доходов "1" и "2" в Листе 04).

По реквизиту "Срок уплаты" в соответствии с пунктом 4 статьи 287 Кодекса указывается последний день срока уплаты налога на прибыль с доходов по государственным ценным бумагам государств – участников Союзного государства, государственным ценным бумагам субъектов Российской Федерации и муниципальным ценным бумагам, при обращении которых предусмотрено признание доходом, полученным продавцом в виде процентов, сумм накопленного процентного дохода (накопленного купонного дохода), подлежащих налогообложению в соответствии с пунктом 4 статьи 284 Кодекса у получателя доходов.

Сумма показателей строк 040 должна соответствовать сумме показателей строк 080 Листа 04 для видов платежей "1" и "2".

4.4.4. В Подразделе 1.3 с видом платежа "4" по строке 010 отражается налог на прибыль с доходов в виде дивидендов (доходов от долевого участия в иностранных организациях).

По реквизиту "Срок уплаты" указывается последний день срока уплаты в федеральный бюджет налога на прибыль с доходов в виде дивидендов (доходов от долевого участия в иностранных организациях) в соответствии с пунктом 1 статьи 287 Кодекса.

Сумма показателей строк 040 должна соответствовать показателю строки 080 Листа 04 с видом дохода "4".

4.4.5. В Подразделе 1.3 с видом платежа "6" по строке 010 отражается налог на прибыль с доходов в виде дивидендов (доходов от долевого участия в российских организациях), обязанность по уплате которого устанавливается в соответствии с пунктом 2 статьи 282 Кодекса.

По реквизиту "Срок уплаты" указывается последний день срока уплаты в федеральный бюджет налога на прибыль с доходов в виде дивидендов (доходов от долевого участия в российских организациях) в соответствии с пунктом 1 статьи 287 Кодекса.

Сумма показателей строк 040 должна соответствовать показателю строки 080 Листа 04 с видом дохода "6".

4.5. В случае, если организация имеет обязанность по уплате налога на прибыль с нескольких видов доходов, поименованных в Листе 04, в составе Декларации представляется соответствующее количество страниц подраздела 1.3 Раздела 1.

4.6. Сведения, указанные в Разделе 1 Декларации, в строке "Достоверность и полноту сведений, указанных на данной странице, подтверждаю" подтверждаются подписями руководителя организации или представителя налогоплательщика, налогового агента (с учетом положений пункта 3.3 Раздела III настоящего Порядка), и проставляется дата подписания.

Раздел V. Порядок заполнения Листа 02 "Расчет налога на прибыль организаций" Декларации

5.1. По реквизиту "Признак налогоплательщика" указывается код "2", если Лист 02 Декларации составляется сельскохозяйственным товаропроизводителем, уплачивающим налог на прибыль по деятельности, связанной с реализацией произведенной им сельскохозяйственной продукции, а также с реализацией произведенной и переработанной данной организацией собственной сельскохозяйственной продукции.

По реквизиту "Признак налогоплательщика" указывается код "3", если Лист 02 Декларации составляется резидентом особой экономической зоны по деятельности, связанной с включением организации в реестр резидентов особой экономической зоны.

Сельскохозяйственным товаропроизводителем и резидентом особой экономической зоны Лист 02 Декларации по иным видам деятельности составляется с указанием по реквизиту "Признак налогоплательщика" кода "1".

5.2. По строке 010 отражаются доходы от реализации, сформированные налогоплательщиком по данным налогового учета и указанные по строке 040 Приложения N 1 к Листу 02.

По строке 020 отражается общая сумма внереализационных доходов, учтенных за отчетный (налоговый) период в соответствии со статьей 250 Кодекса и указанных по строке 100 Приложения N 1 к Листу 02.

По строке 030 отражаются расходы, уменьшающие сумму доходов от реализации, сформированные в соответствии со статьями 252 - 264, 279 Кодекса и указанные по строке 130 Приложения N 2 к Листу 02.

По строкам 010, 030, 050 не учитываются доходы, расходы и убытки, отраженные в Листах 05 и 06 Декларации.

По строке 040 отражаются суммы внереализационных расходов, указанных по строке 200 Приложения N 2 к Листу 02, а также убытки, приравниваемые к внереализационным расходам, и указанные по строке 300 Приложения N 2 к Листу 02 (статья 265 Кодекса).

По строке 050 отражаются суммы убытков, принимаемых для целей налогообложения с учетом положений статей 264.1, 268, 275.1, 276, 279, 323 Кодекса и указанных по строке 360 Приложения N 3 к Листу 02.

По строкам 010 - 050 не указываются суммы полученных доходов в виде средств целевого финансирования, целевых поступлений и других доходов, указанных в статье 251 Кодекса, и произведенных за счет этих доходов расходов, которые учитываются отдельно от доходов и расходов от деятельности, связанной с производством и реализацией, и доходов и расходов от внереализационных операций.

По строке 060 отражается общая сумма прибыли (убытка) от реализации товаров (работ, услуг) и внереализационных операций (строка 010 + строка 020 - строка 030 - строка 040 + строка 050).

5.3. По строке 070 указывается общая сумма доходов, исключаемых из прибыли, отраженной по строке 060 Листа 02. К таким доходам относятся, в частности:

- доходы по операциям с отдельными видами долговых обязательств, указанных в пункте 4 статьи 284 Кодекса;

- доходы от долевого участия в иностранных организациях, отражаемые в соответствии с пунктом 1 статьи 275 Кодекса и подпунктами 1 и 2 пункта 3 статьи 284 Кодекса (строка 010 Листа 04 коды "4" и "5");

- часть положительного сальдо курсовых разниц, возникших в период с даты поступления иностранной валюты на счет организации и до даты принятия облигаций внутреннего государственного валютного займа III серии (ОВГВЗ III серии) к бухгалтерскому учету, в доле, приходящейся на реализованные (выбывшие) государственные ценные бумаги Российской Федерации соответствующего вида, полученные при новации, пропорционально их стоимости в совокупной стоимости государственных ценных бумаг Российской Федерации, полученных при новации ОВГВЗ III серии, исчисленной по курсу Центрального банка Российской Федерации, установленному на 14 ноября 1999 года, согласно пункту 4 статьи 2 Закона Российской Федерации от 27 декабря 1991 г. N 2116-1 "О налоге на прибыль предприятий и организаций" (Ведомости Съезда народных депутатов Российской Федерации и Верховного Совета Российской Федерации, 1992, N 11, ст. 525; 1993, N 4, ст. 118; Собрание законодательства Российской Федерации, 1996, N 1, ст. 20; 1997, N 3, ст. 357; 1998, N 31, ст. 3819, ст. 3825; 1999, N 1, ст. 1; N 7, ст. 879; 2001, N 20, ст. 1973; N 33, ст. 3413) (далее - Закон Российской Федерации N 2116-1), исчисленная по приведенной ниже форме расчета;

- сумма положительного сальдо от переоценки ценных бумаг по рыночной стоимости, ранее включенного в налоговую базу по налогу на прибыль в доле, приходящейся на реализованные (выбывшие) государственные ценные бумаги (для первичных владельцев ценных бумаг, полученных в результате новации ОВГВЗ III серии);

- сумма положительного сальдо курсовых разниц по ОВГВЗ III серии, приходящихся на реализованные (выбывшие) государственные ценные бумаги (для первичных владельцев ценных бумаг, полученных в результате новации ОВГВЗ III серии);

- часть процентного дохода, подлежащего исключению при погашении государственных ценных бумаг, полученных в результате новации, в пределах прибыли от погашения указанных ценных бумаг (для первичных владельцев ценных бумаг, полученных в результате новации ОВГВЗ III серии);

- сумма прибыли, направляемая на покрытие убытка от реализации ценных бумаг, полученных в результате новации, отраженного по строке 040 Листа 05 с кодом "4". Направляемая на покрытие убытка прибыль отражается соответственно по строке 050 Листа 05 с кодом "4". Этот порядок также применяется профессиональными участниками рынка ценных бумаг, не осуществляющими дилерскую деятельность и являющимися первичными владельцами ценных бумаг, полученных в результате новации;

- доходы, отраженные в пункте 1 статьи 3 Федерального закона от 6 июня 2005 г. N 58-ФЗ "О внесении изменений в часть вторую Налогового кодекса Российской Федерации и некоторые другие законодательные акты Российской Федерации о налогах и сборах" (Собрание законодательства Российской Федерации, 2005, N 24, ст. 2312; 2009, N 48, ст. 5731);

- доходы от долевого участия в других организациях, а также проценты по государственным и муниципальным ценным бумагам, в виде процентов по муниципальным ценным бумагам, эмитированным на срок не менее трех лет до 1 января 2007 года, налог с которых удержан налоговым агентом (источником выплаты дохода) по ставкам в соответствии со статьей 284 Кодекса (Лист 03).

Предусмотренный пунктом 4 статьи 2 Закона Российской Федерации N 2116-1 порядок определения налоговой базы по облигациям, полученным при новации государственных ценных бумаг (ОВГВЗ), применяется первичными владельцами указанных облигаций до полного выбытия этих облигаций с баланса организаций (Федеральный закон N 110-ФЗ).

Расчет суммы положительного сальдо курсовых разниц, возникших с даты поступления иностранной валюты на счет организации и до даты принятия ОВГВЗ III, IV, V серии к бухгалтерскому учету, в доле, приходящейся на реализованные (выбывшие) государственные ценные бумаги (для первичных владельцев) (руб.)

Показатели Код строки Удельный вес По данным налогоплательщика
Валовая прибыль - итого (сумма строк с 020 по 060) 010 100%  
Прибыль, отражаемая по строке 060 Листа 02 020    
Прибыль, отражаемая по строке 040 Листа 05 030    
Прибыль, отражаемая по строке 330 Листа 06 040    
Прибыль, отражаемая по строке 350 Листа 06 050    
Прибыль, отражаемая по строке 390 Листа 06 060    
Сумма положительного сальдо курсовых разниц, всего: 070 х  
в том числе:      
сумма положительного сальдо курсовых разниц, приходящаяся на долю прибыли по строке 020 (строка 070 Листа 02) 080 х  
сумма положительного сальдо курсовых разниц, приходящаяся на долю прибыли по строке 030 (строка 050 Листа 05) 090 х  
сумма положительного сальдо курсовых разниц, приходящаяся на долю прибыли по строке 040 (строка 340 Листа 06) 100 х  
сумма положительного сальдо курсовых разниц, приходящаяся на долю прибыли по строке 050 (строка 360 Листа 06) 110 х  
сумма положительного сальдо курсовых разниц, приходящаяся на долю прибыли по строке 060 (строка 400 Листа 06) 120    

Строку 080 заполняет только Центральный банк Российской Федерации. В ней указывается сумма прибыли, полученная Центральным банком Российской Федерации, которая облагается по налоговой ставке 0 процентов.

5.4. По строке 090 указывается сумма льгот, предусмотренных Законом Российской Федерации N 2116-1 и применяемых в соответствии со статьей 2 Федерального закона N 110-ФЗ, а также статьей 5 Федерального закона от 31 мая 1999 г. N 104-ФЗ "Об Особой экономической зоне в Магаданской области" (Собрание законодательства Российской Федерации, 1999, N 23, ст. 2807; 2005, N 52, ст. 5575) (далее - Федеральный закон N 104-ФЗ).

В связи с этим по строке 090 отражается уменьшение прибыли на:

- прибыль, полученную предприятиями, указанными в абзаце десятом пункта 6 статьи 6 Закона Российской Федерации N 2116-1, до завершения реализации начатых и реализуемых на день вступления в силу Федерального закона N 110-ФЗ программ по ликвидации последствий радиационных катастроф;

- прибыль (освобождаемую от налогообложения в соответствии с абзацем четырнадцатым пункта 6 статьи 6 Закона Российской Федерации N 2116-1) до окончания осуществления целевых социально-экономических программ (проектов) жилищного строительства, создания, строительства и содержания центров профессиональной переподготовки военнослужащих, лиц, уволенных с военной службы, и членов их семей, осуществляемых за счет займов, кредитов и безвозмездной финансовой помощи, предоставляемых международными организациями и правительствами иностранных государств, иностранными юридическими и физическими лицами;

- прибыль, инвестируемую в развитие производства и социальной сферы на территории Магаданской области (освобождаемую от налогообложения в соответствии со статьей 5 Федерального закона N 104-ФЗ).

5.5. По строке 100 показывается налоговая база, определяемая путем вычитания из показателя строки 060 показателей строк 070, 080, 090 и суммирования полученного результата с показателями строки 100 Листов 05 и строки 530 Листа 06.

Если показатель по строке 100 имеет отрицательное значение, то он указывается со знаком минус ("-").

В Декларациях за первый квартал и за налоговый период в строку 110 сумма убытка или части убытка, уменьшающего налоговую базу за отчетный (налоговый) период, переносится из строки 150 Приложения N 4 к Листу 02. В Декларациях за иные отчетные периоды строка 110 определяется исходя из данных строк 160-180 Приложения N 4 к Декларации за предыдущий налоговый период, строк 010-130 Приложения N 4 к Декларации за первый квартал текущего налогового периода и строки 100 Листа 02 за отчетный период, за который составляется Декларация.

По строке 120 указывается налоговая база для исчисления налога, определяемая как разница показателей строк 100 и 110.

Если показатель по строке 100 имеет отрицательное значение, то по строке 120 в соответствии с пунктом 8 статьи 274 Кодекса указывается ноль ("0"). Налоговая база по строке 120 равна нулю также в случае, если показатель строки 110 равен показателю строки 100.

Строки 130 и 170 заполняются организациями, относящимися к отдельным категориям налогоплательщиков, для которых законами субъектов Российской Федерации в соответствии с пунктом 1 статьи 284 Кодекса снижена налоговая ставка в части сумм налога на прибыль, зачисляемых в бюджеты субъектов Российской Федерации.

5.6. По строкам 140 - 170 указываются налоговые ставки в соответствии со статьями 284 и 288.1 Кодекса. Налогоплательщики, имеющие обособленные подразделения, проставляют только налоговую ставку для исчисления налога на прибыль, подлежащего уплате в федеральный бюджет (строка 150).

По указанным строкам сельскохозяйственные товаропроизводители, уплачивающие налог на прибыль, указывают налоговые ставки, установленные статьей 2.1 Федерального закона N 110-ФЗ.

5.7. По строке 190 налогоплательщики указывают сумму налога на прибыль, определяемую путем умножения размера налоговой базы на ставку налога на прибыль, указанных по строкам 120 и 150, соответственно.

По строке 200 сумма исчисленного налога на прибыль в бюджет субъекта Российской Федерации организацией, не имеющей обособленных подразделений, определяется путем умножения строк 120 и (или) 130 (налоговая база) на ставки налога на прибыль, действующие по месту нахождения налогоплательщика (строки 160 и (или) строки 170).

Налогоплательщики, имеющие обособленные подразделения, исчисление налога на прибыль в бюджеты субъектов Российской Федерации производят по отдельному расчету в Приложениях N 5 к Листу 02 в разрезе обособленных подразделений или групп обособленных подразделений, находящихся на территории одного субъекта Российской Федерации. По строке 200 указывается значение, определенное такими налогоплательщиками путем сложения данных о суммах исчисленного налога на прибыль в бюджеты субъектов Российской Федерации из строк 070 Приложений N 5 к Листу 02 по каждому обособленному подразделению, по организации без входящих в нее обособленных подразделений или по группе обособленных подразделений, находящихся на территории одного субъекта Российской Федерации.

5.8. По строкам 210 - 230 указываются суммы начисленных авансовых платежей за отчетный (налоговый) период. По строкам 210 - 230 указываются:

- организациями, уплачивающими ежемесячные авансовые платежи не позднее 28-го числа каждого месяца, с последующими расчетами в Декларациях за соответствующий отчетный период, - суммы исчисленных авансовых платежей согласно Декларации за предыдущий отчетный период данного налогового периода, и суммы ежемесячных авансовых платежей, причитавшихся к уплате 28-го числа каждого месяца последнего квартала отчетного периода;

- организациями, уплачивающими ежемесячные авансовые платежи по фактически полученной прибыли, - суммы исчисленных авансовых платежей согласно Декларации за предыдущий отчетный период;

- организациями, уплачивающими авансовые платежи только по итогам отчетного периода, - суммы исчисленных авансовых платежей согласно Декларации за предыдущий отчетный период;

- суммы авансовых платежей, доначисленных (уменьшенных) по камеральной налоговой проверке Декларации за предыдущий отчетный период, результаты которой учтены налогоплательщиком в Декларации за последующий отчетный (налоговый) период.

Организации, у которых выплаченная за пределами Российской Федерации сумма налога на прибыль зачтена в предыдущем отчетном периоде (строки 240 - 260) в установленном порядке в уплату налога на прибыль в Российской Федерации за указанный отчетный период, суммы начисленных авансовых платежей за отчетный (налоговый) период (строки 210 - 230) уменьшают на сумму указанного зачтенного налога на прибыль.

Налогоплательщики, имеющие обособленные подразделения, показатель строки 230 определяют в указанном выше в пункте 5.8 порядке. При этом сумма начисленных авансовых платежей в бюджет субъекта Российской Федерации в целом по организации должна быть равна сумме показателей строк 080 Приложений N 5 к Листу 02 по каждому обособленному подразделению, по организации без входящих в нее обособленных подразделений или по группе обособленных подразделений, находящихся на территории одного субъекта Российской Федерации.

5.9. По строкам 240 - 260 указывается сумма налога на прибыль, выплаченная за пределами Российской Федерации и засчитываемая в уплату налога на прибыль согласно порядку, установленному статьей 311 Кодекса.

5.10. По строке 270 сумма налога на прибыль к доплате в федеральный бюджет определяется в виде разницы строки 190 и суммы строк 220 и 250, если показатель строки 190 превышает сумму строк 220 и 250.

По строке 271 сумма налога на прибыль к доплате в бюджет субъекта Российской Федерации определяется в виде разницы строки 200 и суммы строк 230 и 260, если показатель строки 200 превышает сумму строк 230 и 260. При этом по организации, не имеющей обособленных подразделений, строки 270 и 271 должны соответствовать строкам 040, 070 подраздела 1.1 Раздела 1 Декларации.

По строке 280 сумма налога на прибыль к уменьшению в федеральный бюджет определяется в виде разницы суммы строк 220 и 250 и строки 190, если показатель строки 190 меньше суммы строк 220 и 250.

По строке 281 сумма налога на прибыль к уменьшению в бюджет субъекта Российской Федерации определяется в виде разницы суммы строк 230 и 260 и строки 200, если показатель строки 200 меньше суммы строк 230 и 260. При этом по организации, не имеющей обособленных подразделений, строки 280 и 281 равны соответственно строкам 050 и 080 подраздела 1.1 Раздела 1 Декларации.

Организации, имеющие обособленные подразделения, сумму налога на прибыль к доплате или к уменьшению в бюджет субъекта Российской Федерации по месту нахождения этих обособленных подразделений исчисляют в Приложениях N 5 к Листу 02 и отражают по соответствующим строкам Листа 02.

5.11. По строкам 290 - 310 указывается сумма ежемесячных авансовых платежей, подлежащих к уплате в квартале, следующем за отчетным периодом, за который представлена Декларация.

Сумма платежей по строке 290 определяется как разница между суммой исчисленного налога на прибыль за отчетный период, отраженной по строке 180, и суммой исчисленного налога на прибыль, указанной по такой же строке Листа 02 Декларации за предыдущий отчетный период. Если такая разница отрицательна или равна нулю, то ежемесячные авансовые платежи не осуществляются. Показатель строки 290 равен сумме показателей строк 120, 130, 140, 220, 230, 240 подраздела 1.2 Раздела 1.

Например, в Декларации за 9 месяцев по строке 290 указывается сумма ежемесячных авансовых платежей на IV квартал, исчисленная как разность строки 180 Декларации за 9 месяцев и строки 180 Декларации за I полугодие.

В Декларации за первый квартал по строке 290 указывается сумма ежемесячных авансовых платежей, подлежащих к уплате во втором квартале. Сумма ежемесячных авансовых платежей будет равна сумме исчисленного налога по строке 180 Декларации за первый квартал.

По строкам 300 и 310 указываются суммы ежемесячных авансовых платежей в федеральный бюджет и в бюджет субъекта Российской Федерации, которые рассчитываются аналогично расчету показателя по строке 290. По срокам уплаты ежемесячные авансовые платежи в указанные уровни бюджетов распределяются равными долями в размере одной трети суммы платежа на квартал. Если сумма платежа не делится по трем срокам уплаты без остатка, то остаток прибавляется к ежемесячному авансовому платежу по последнему сроку уплаты.

Организации, у которых выплаченная за пределами Российской Федерации сумма налога на прибыль зачтена в отчетном (налоговом) периоде в установленном порядке в уплату налога на прибыль в Российской Федерации, сумму ежемесячных авансовых платежей исчисляют в указанном выше в пункте 5.11 порядке и отражают по строкам 290 - 310 в полном объеме.

По организации, имеющей в своем составе обособленные подразделения, сумма ежемесячных авансовых платежей, подлежащих уплате в бюджет субъекта Российской Федерации по месту нахождения этих обособленных подразделений, определяется в указанном выше порядке в целом по организации и должна быть равна сумме строк 120 и 121 Приложений N 5 к Листу 02.

Строки 290 - 310 не заполняются:

- в Декларации за налоговый период;

- организациями, уплачивающими только квартальные авансовые платежи по итогам отчетного периода в соответствии с пунктом 3 статьи 286 Кодекса;

- налогоплательщиками, перешедшими на исчисление ежемесячных авансовых платежей исходя из фактически полученной прибыли согласно пункту 2 статьи 286 Кодекса.

Строки 320 - 340 заполняются в Декларации за девять месяцев и в них указывается сумма ежемесячных авансовых платежей, подлежащих к уплате в первом квартале следующего налогового периода. Сумма ежемесячных авансовых платежей на первый квартал принимается равной сумме ежемесячных авансовых платежей, подлежащих к уплате в четвертом квартале (кроме случаев, указанных в пункте 4.3 настоящего Порядка).

Строки 320 - 340 заполняются также в Декларациях за одиннадцать месяцев налогоплательщиками, уплачивающими авансовые платежи ежемесячно исходя из фактически полученной прибыли, при переходе их с начала следующего налогового периода на общий порядок уплаты налога согласно абзацам вторым-пятым пункта 2 статьи 286 Кодекса.

5.12. Сельскохозяйственные товаропроизводители, уплачивающие налог на прибыль по деятельности, связанной с реализацией произведенной ими сельскохозяйственной продукции, а также с реализацией произведенной и переработанной данными организациями собственной сельскохозяйственной продукции, обязаны вести обособленный учет доходов и расходов по такой деятельности.

Сельскохозяйственные товаропроизводители, уплачивающие налог на прибыль, отдельно заполняют Лист 02 (код "2" по реквизиту "Признак налогоплательщика") по деятельности, связанной с реализацией произведенной указанными организациями сельскохозяйственной продукции, а также с реализацией произведенной и переработанной данными организациями собственной сельскохозяйственной продукции, и отдельно Лист 02 по иным видам деятельности, осуществляемым указанными организациями (код "1" по реквизиту "Признак налогоплательщика").

В аналогичном порядке заполняются Листы 02 резидентами особых экономических зон. При этом Лист 02 по иным видам деятельности с кодом "1" по реквизиту "Признак налогоплательщика" резидентами особых экономических зон заполняется только по строку 200 включительно. Показатели строк 180, 190, 200 Листа 02 с кодом "1" включаются в показатели таких же строк Листа 02 с кодом "3".

Раздел VI. Порядок заполнения Приложения N 1 к Листу 02 "Доходы от реализации и внереализационные доходы" Декларации

6.1. По строке 010 отражается общая сумма выручки от реализации товаров (работ, услуг), исчисленная в соответствии со статьями 248, 249 Кодекса.

По строке 010 банки отражают сумму доходов, предусмотренных статьей 249 Кодекса, с учетом положений статьи 290 Кодекса.

Страховые организации отражают сумму доходов, предусмотренных статьей 249 Кодекса, с учетом положений статьи 293 Кодекса.

Профессиональные участники рынка ценных бумаг (включая банки) отражают сумму доходов, предусмотренных статьями 249, 298 Кодекса.

По данной строке профессиональными участниками рынка ценных бумаг, осуществляющими дилерскую деятельность, отражается выручка от реализации или иного выбытия (в том числе погашения) ценных бумаг, определяемая в соответствии с пунктами 2, 5, 6 и 11 статьи 280 Кодекса. Листы 05 такими организациями не заполняются.

Профессиональные участники рынка ценных бумаг (включая банки), не осуществляющие дилерскую деятельность, по данной строке отражают выручку по одному из видов ценных бумаг, определенному в соответствии с учетной политикой организации (пункт 8 статьи 280 Кодекса). Выручка по операциям с ценными бумагами по другому виду ценных бумаг отражается в соответствующем листе Декларации (Лист 05).

По строкам 011 - 030 приводятся данные о выручке по отдельным видам операций.

Строки 020 - 022 заполняют только профессиональные участники рынка ценных бумаг.

По строке 020 показывается выручка от реализации (выбытия, в т.ч. погашения) ценных бумаг, с учетом положений пунктов 5 и 6 статьи 280 Кодекса.

По строке 021 указывается сумма отклонения фактической выручки от реализации (выбытия) ценных бумаг, обращающихся на организованном рынке ценных бумаг, ниже минимальной цены сделок на организованном рынке ценных бумаг, либо отклонения от расчетной стоимости инвестиционного пая, определенной в порядке, установленном законодательством Российской Федерации об инвестиционных фондах (пункт 5 статьи 280 Кодекса).

В случае, если фактическая (рыночная) цена реализации или иного выбытия ценных бумаг находится в интервале между минимальной и максимальной ценами сделок с указанной ценной бумагой, зарегистрированной организатором торговли на рынке ценных бумаг на дату совершения соответствующей сделки, либо соответствует расчетной стоимости инвестиционного пая, определенной в порядке, установленном законодательством Российской Федерации об инвестиционных фондах строка 021 не заполняется.

По строке 022 отражается сумма отклонения фактической выручки от реализации ценных бумаг, не обращающихся на организованном рынке, ниже (минимальной) расчетной цены с учетом предельного отклонения цен, определяемая в соответствии с пунктом 6 статьи 280 и статьей 40 Кодекса.

Данная строка заполняется в случае отклонения фактической цены сделки более чем на 20 процентов в сторону понижения от расчетной цены (пункт 6 статьи 280 Кодекса), либо отклонения от расчетной стоимости пая или в случае, если фактическая цена сделки не соответствует сумме денежных средств, на которую выдается один инвестиционный пай и которая определена в соответствии с правилами доверительного управления паевым инвестиционным фондом.

В случае, если фактическая цена реализации или иного выбытия ценных бумаг удовлетворяет условиям, предусмотренным абзацами первым, пятым, шестым и седьмым пункта 6 статьи 280 Кодекса, то строка 022 не заполняется.

По строке 023 показывается выручка от реализации предприятия как имущественного комплекса с учетом положений статьи 268.1 Кодекса.

6.2. При заполнении строки 100 налогоплательщики отражают внереализационные доходы, сформированные в соответствии со статьей 250 Кодекса, в частности:

- проценты, полученные (начисленные) по государственным и муниципальным ценным бумагам, другим эмиссионным ценным бумагам на дату выплаты эмитентом процентного (купонного) дохода или дату реализации ценных бумаг или последнюю дату отчетного периода и облагаемые по ставкам, установленным пунктами 1, 4 статьи 284 Кодекса (статьи 271, 273, 281, 328 Кодекса);

- проценты, полученные (начисленные) по договорам займа, кредита, банковского счета, банковского вклада, а также по иным долговым обязательствам (включая ценные бумаги) при нахождении долговых обязательств у налогоплательщика (статьи 271, 273, 328 Кодекса). По этой строке, кроме процентов, полученных (начисленных) по процентному векселю, также отражаются полученные (начисленные) проценты в виде дисконта по дисконтному векселю;

- доходы от долевого участия в других организациях, а также купонный (процентный) доход по государственным и муниципальным ценным бумагам, в виде процентов по муниципальным ценным бумагам, эмитированным на срок не менее трех лет до 1 января 2007 года, налог по которым удерживается у источника выплаты. Данные формируются на основании налогового учета;

- банки, страховые организации, кроме того, по данной строке отражают внереализационные доходы, предусмотренные статьями 290, 293 Кодекса, не учтенные в доходах от реализации. По данной строке отражаются, в частности, доходы банков от операций купли-продажи иностранной валюты;

- доходы, полученные от операций с финансовыми инструментами срочных сделок, обращающимися на организованном рынке (статьи 250, 301, 303 - 305, 326 Кодекса), а также по операциям хеджирования;

- при осуществлении операции хеджирования с учетом требований пункта 5 статьи 301 Кодекса доходы учитываются при определении налоговой базы, при расчете которой в соответствии с положениями статьи 274 Кодекса учитываются доходы, связанные с объектом хеджирования (абзац первый пункта 5 статьи 304 Кодекса);

- доходы банков, полученные от операций с финансовыми инструментами срочных сделок, не обращающимися на организованном рынке (абзац 2 пункта 5 статьи 304 Кодекса), базисным активом которых является иностранная валюта, а исполнение производится путем поставки базисного актива;

- суммы восстановленных расходов на капитальные вложения в соответствии с абзацем четвертым пункта 9 статьи 258 Кодекса.

По строке 106 отражаются доходы профессиональных участников рынка ценных бумаг, осуществляющих дилерскую деятельность, включая банки, полученные по операциям с финансовыми инструментами срочных сделок, не обращающимися на организованном рынке (абзацы второй и третий пункта 5 статьи 304 Кодекса).

Показатель по строке 100 должен быть больше или равен сумме строк 101 – 106.

Раздел VII. Порядок заполнения Приложения N 2 к Листу 02 "Расходы, связанные с производством и реализацией, внереализационные расходы и убытки, приравниваемые к внереализационным расходам" Декларации

7.1. Строка 010 заполняется организациями, осуществляющими производство товаров, выполнение работ, оказание услуг.

По строке 010 или 040 (в зависимости от принятой учетной политики для целей налогообложения):

- банки отражают сумму расходов, предусмотренных статьей 253 Кодекса с учетом положений статьи 291 Кодекса;

- страховые организации отражают сумму расходов, предусмотренных статьей 253 Кодекса с учетом положений статьи 294 Кодекса;

- профессиональные участники рынка ценных бумаг (включая банки) отражают сумму расходов, предусмотренных статьей 253 Кодекса с учетом положений статьи 299 Кодекса.

По данным строкам профессиональные участники рынка ценных бумаг (включая банки), осуществляющие дилерскую деятельность, отражают расходы от операций по приобретению и реализации или иному выбытию ценных бумаг (в том числе погашению). Профессиональные участники рынка ценных бумаг (включая банки), не осуществляющие дилерскую деятельность, отражают по этой строке расходы от операций по приобретению и реализации или иному выбытию (в том числе погашению) одного вида ценных бумаг в соответствии с выбранным налогоплательщиком способом определения налоговой базы (пункт 8 статьи 280 Кодекса). Расходы, указанные в настоящем абзаце, формируются с учетом требований статей 280, 329 Кодекса;

- негосударственные пенсионные фонды отражают расходы, связанные с обеспечением уставной деятельности.

Строки 010 - 030 не заполняют организации, применяющие кассовый метод определения доходов и расходов.

Строка 020 заполняется организациями, осуществляющими оптовую, мелкооптовую и розничную торговлю (за исключением организаций, реализующих товары собственного производства). По строке 030 такие организации указывают стоимость реализованных покупных товаров.

По строке 040 организации, применяющие метод "по начислению", отражают расходы, относящиеся к косвенным расходам, в соответствии со статьей 318 Кодекса.

Организации, применяющие кассовый метод определения доходов и расходов, по строке 040 отражают расходы, признаваемые в уменьшение налоговой базы по налогу на прибыль в соответствии со статьей 273 Кодекса.

Показатель по строке 040 должен быть больше или равен сумме строк 041, 042, 043, 045, 046, 047, 052.

По строке 041 указываются суммы налогов и сборов, начисленные в порядке, установленном законодательством Российской Федерации о налогах и сборах, за исключением перечисленных в статье 270 Кодекса.

В строку 041 не включаются суммы страховых взносов в Пенсионный фонд Российской Федерации на обязательное пенсионное страхование, Фонд социального страхования Российской Федерации на обязательное социальное страхование на случай временной нетрудоспособности и в связи с материнством, Федеральный фонд обязательного медицинского страхования и территориальные фонды обязательного медицинского страхования на обязательное медицинское страхование.

Строки 042 - 043 заполняются организациями, предусмотревшими в учетной политике для целей налогообложения включение в состав расходов отчетного (налогового) периода расходов на капитальные вложения в размере не более 10 процентов (не более 30 процентов - в отношении основных средств, относящихся к третьей - седьмой амортизационным группам) первоначальной стоимости основных средств (за исключением основных средств, полученных безвозмездно) и (или) расходов, понесенных в случаях достройки, дооборудования, реконструкции, модернизации, технического перевооружения, частичной ликвидации основных средств, суммы которых определяются в соответствии со статьей 257 Кодекса.

По строке 045 показываются суммы расходов, осуществленных налогоплательщиком-организацией, использующим труд инвалидов, и принятые для целей налогообложения в порядке, установленном подпунктом 38 пункта 1 статьи 264 Кодекса.

По строке 046 показываются расходы налогоплательщиков - общественных организаций инвалидов, а также налогоплательщиков-учреждений, единственными собственниками имущества которых являются общественные организации инвалидов, в порядке, установленном подпунктом 39 пункта 1 статьи 264 Кодекса.

При заполнении строк 045 и 046 декларации следует иметь в виду, что расходы, указанные в подпунктах 38 и 39 пункта 1 статьи 264 Кодекса, не могут быть включены в расходы, связанные с производством и (или) реализацией подакцизных товаров, минерального сырья, других полезных ископаемых и иных товаров по перечню, определяемому Правительством Российской Федерации по согласованию с общероссийскими организациями инвалидов, а также с оказанием посреднических услуг, связанных с реализацией таких товаров, минерального сырья и полезных ископаемых.

По строке 047 показываются расходы на приобретение права на земельные участки и на приобретение права на заключение договоров аренды земельных участков, указанных в пунктах 1 и 2 статьи 264.1 Кодекса, и признаваемые прочими расходами, связанными с производством и (или) реализацией, учитываемыми в текущем отчетном (налоговом) периоде в порядке, предусмотренном пунктами 3 и 4 статьи 264.1 Кодекса.

По строкам 048 - 051 приводится расшифровка указанных по строке 047 расходов в зависимости от способа признания их в целях налогообложения.

По строкам 052 - 055 указываются расходы, учитываемые в порядке, установленном статьей 262 Кодекса.

По строке 059 указывается стоимость приобретения (создания) реализованных имущественных прав, кроме прав требований долга.

По строке 060 показывается цена приобретения (создания) реализованного прочего имущества (за исключением ценных бумаг, продукции собственного производства, покупных товаров, амортизируемого имущества), доходы от которого отражены по строке 014 "Выручка от реализации прочего имущества" Приложения N 1 к Листу 02, полученные в отчетном (налоговом) периоде, а также расходы, связанные с его реализацией.

По строке 061 указывается стоимость чистых активов предприятия, реализованного налогоплательщиком как имущественный комплекс.

Строку 070 заполняют только профессиональные участники рынка ценных бумаг и отражают расходы, связанные с приобретением и реализацией (выбытием, в т.ч. погашением) реализованных (выбывших) ценных бумаг, с учетом положений статьи 40 Кодекса.

По строке 071 отражается сумма отклонения фактических затрат на приобретение ценных бумаг, обращающихся на организованном рынке ценных бумаг, вне организованного рынка ценных бумаг выше максимальной цены сделок на организованном рынке на дату совершения сделки (пункт 5 статьи 280 Кодекса) либо отклонения от расчетной стоимости инвестиционного пая, определенной в порядке, установленном законодательством Российской Федерации об инвестиционных фондах.

По строке 071 кроме того отражается сумма отклонения фактических затрат на приобретение ценных бумаг, не обращающихся на организованном рынке, выше расчетной цены с учетом предельного отклонения цен. Данная строка заполняется в случае отклонения фактической цены сделки более чем на 20 процентов в сторону превышения от расчетной цены (пункт 6 статьи 280 Кодекса) либо отклонения от расчетной стоимости пая или в случае если фактическая цена сделки не соответствует сумме денежных средств, на которую выдается один инвестиционный пай и которая определена в соответствии с правилами доверительного управления паевым инвестиционным фондом.

В случае, если фактическая (рыночная) цена приобретения ценных бумаг находится в интервале между минимальной и максимальной ценами сделок с указанной ценной бумагой, зарегистрированной организатором торговли на рынке ценных бумаг на дату совершения соответствующей сделки, либо соответствует расчетной стоимости инвестиционного пая, определенной в порядке, установленном законодательством Российской Федерации об инвестиционных фондах, а также в случае, если фактическая цена реализации или иного выбытия ценных бумаг удовлетворяет условиям, предусмотренным абзацами первым, пятым, шестым и седьмым пункта 6 статьи 280 Кодекса, то строка 071 не заполняется.

По строке 090 показываются суммы убытков предыдущих налоговых периодов по объектам обслуживающих производств и хозяйств, включая объекты жилищно-коммунальной и социально-культурной сферы, которые могут быть учтены в течение 10 лет в уменьшение прибыли текущего отчетного (налогового) периода, полученной по указанным видам деятельности, в соответствии со статьей 275.1 Кодекса.

По строке 100 показывается соответствующая текущему отчетному (налоговому) периоду сумма убытка от реализации амортизируемого имущества, признаваемая прочими расходами текущего периода в порядке, предусмотренном пунктом 3 статьи 268 Кодекса, и учтенная ранее по строке 060 Приложения N 3 к Листу 02.

По строке 110 показывается сумма убытка от реализации права на земельный участок, признаваемая прочими расходами налогоплательщика в текущем отчетном (налоговом) периоде в соответствии с подпунктом 3 пункта 5 статьи 264.1 Кодекса.

По строке 120 показывается сумма надбавки, уплачиваемая покупателем предприятия как имущественного комплекса, относящаяся к расходам текущего отчетного (налогового) периода и исчисленная в порядке, установленном подпунктом 1 пункта 3 статьи 268.1 Кодекса.

По строкам 131 - 134 отражается сумма начисленной амортизации за отчетный (налоговый) период, как по основным средствам, так и по нематериальным активам, независимо от того, учтено ли подобное имущество на последний день отчетного (налогового) периода.

По строке 135 указывается метод начисления амортизации, отраженный в учетной политике для целей налогообложения.

Если учетной политикой предусмотрено применение нелинейного метода, то сумма амортизации, начисленная этим методом, отражается по строке 133 с выделением суммы амортизации по нематериальным активам по строке 134. Одновременно, при наличии у налогоплательщика объектов, относящихся к восьмой - десятой амортизационным группам, сумма амортизации, начисленная по ним линейным методом, указывается по строкам 131 и 132. При этом по строке 135 указывается код "2".

7.2. Строка 200 заполняется организациями вне зависимости от применяемого метода определения выручки от реализации. При этом организации, применяющие кассовый метод, по данной строке отражают показатели при наличии фактически понесенных расходов. Показатель по строке 200 должен быть больше или равен сумме строк с 201 по 206.

Банки, профессиональные участники рынка ценных бумаг и страховые организации по строке 200 отражают внереализационные расходы, предусмотренные статьями 265, 266, 269, 291, 292, 294, 299, 300, 328 Кодекса, не учтенные в расходах, отражаемых по строкам 010 или 020 Приложения N 2 к Листу 02, уменьшающих доходы от реализации.

В частности, по данной строке при реализации или ином выбытии (в том числе погашении) ценных бумаг отражается процентный доход по ценным бумагам, кроме государственных или муниципальных ценных бумаг, ранее учтенный по строке 100 Приложения N 1 к Листу 02 Декларации. Указанный процентный доход отражается по строке 200 Приложения N 2 к Листу 02 Декларации или по строке 010 Листа 05 Декларации в составе выручки от реализации ценных бумаг или дохода от иного выбытия (в том числе погашения).

По данной строке отражаются также расходы банков от операций купли-продажи валюты.

Кроме того, по строке 200 налогоплательщики указывают расходы, понесенные по операциям с финансовыми инструментами срочных сделок, обращающимися на организованном рынке (статьи 265, 301, 303 - 305, 326 Кодекса), а также по операциям хеджирования.

При осуществлении операции хеджирования с учетом требований пункта 5 статьи 301 Кодекса расходы учитываются при определении налоговой базы, при расчете которой в соответствии с положениями статьи 274 настоящего Кодекса учитываются доходы и расходы, связанные с объектом хеджирования (абзац первый пункта 5 статьи 304 Кодекса).

В строку 200 включаются расходы банков по операциям с финансовыми инструментами срочных сделок, не обращающимися на организованном рынке (абзац 2 пункта 5 статьи 304 Кодекса), базисным активом которых является иностранная валюта, а исполнение производится путем поставки базисного актива.

По строке 202 отражаются расходы по созданию резерва предстоящих расходов, направляемых на цели, обеспечивающие социальную защиту инвалидов, произведенные налогоплательщиками - общественными организациями инвалидов и организациями, использующими труд инвалидов, в которых инвалиды от общего числа работников организации составляют не менее 50 процентов и доля расходов на оплату труда инвалидов в расходах на оплату труда не менее 25 процентов, в соответствии со статьей 267.1 Кодекса.

По строке 203 показывается убыток от реализации права требования, относящийся к внереализационным расходам текущего отчетного (налогового) периода в соответствии с пунктом 2 статьи 279 Кодекса.

По строке 204 показываются расходы на ликвидацию выводимых из эксплуатации основных средств, на списание нематериальных активов включая суммы недоначисленной в соответствии с установленным сроком полезного использования амортизации, а также расходы на ликвидацию объектов незавершенного строительства и иного имущества, монтаж которого не завершен (расходы на демонтаж, разборку, вывоз разобранного имущества), охрану недр и другие аналогичные работы в соответствии с подпунктом 8 пункта 1 статьи 265 Кодекса.

По строке 205 отражаются расходы в виде признанных должником или подлежащих уплате должником на основании решения суда, вступившего в законную силу, штрафов, пеней и (или) иных санкций за нарушение договорных или долговых обязательств, а также расходы на возмещение причиненного ущерба.

По строке 206 профессиональные участники рынка ценных бумаг, осуществляющие дилерскую деятельность, включая банки, отражают сумму убытка, полученного по операциям с финансовыми инструментами срочных сделок, не обращающимися на организованном рынке (абзацы второй и третий пункта 5 статьи 304).

Раздел VIII. Порядок заполнения Приложения N 3 к Листу 02 "Расчет суммы расходов, финансовые результаты по которым учитываются при налогообложении прибыли с учетом положений статей 264.1, 268, 275.1, 276, 279, 323 Кодекса (за исключением отраженных в Листе 05)" Декларации

8.1. По строкам 010 - 060 Приложения N 3 к Листу 02 показываются данные по операциям реализации амортизируемого имущества с учетом особенностей, предусмотренных для амортизируемого имущества статьями 268, 323 Кодекса.

По строке 030 показывается общая сумма выручки от реализации амортизируемого имущества, учитываемая в соответствии со статьей 249 Кодекса.

По строке 040 показывается остаточная стоимость реализованного амортизируемого имущества и расходы, связанные с его реализацией, доходы от реализации которого отражены по строке 030 "Выручка от реализации амортизируемого имущества".

По строке 050 указывается прибыль, а по строке 060 - убыток от реализации амортизируемого имущества. При этом результаты от реализации амортизируемого имущества, согласно положениям статьи 323 Кодекса, формируются отдельно.

8.2. По строкам 070 - 170 Приложения N 3 к Листу 02 показываются данные по операциям, связанным с реализацией права требования долга с учетом особенностей определения налоговой базы при уступке (переуступке) права требований долга, установленным статьей 279 Кодекса.

По строкам 070, 100, 110 отдельно указывается, соответственно, выручка от реализации права требования долга при его реализации как финансовой услуги (пункт 3 статьи 279 Кодекса); выручка от реализации права требования долга до наступления срока платежа (пункт 1 статьи 279 Кодекса); выручка от реализации права требования долга после наступления срока платежа (пункт 2 статьи 279 Кодекса).

По строке 090 показывается убыток от реализации права требования долга как реализации финансовой услуги.

По строке 140 указывается размер убытка, полученного от реализации права требования долга до наступления срока платежа в пределах суммы процентов, исчисленных в соответствии с пунктом 1 статьи 269 Кодекса.

По строке 150 показывается отрицательная разница (убыток) от реализации права требования долга до наступления срока платежа, определенная налогоплательщиком в соответствии с пунктом 1 статьи 279 Кодекса (строка 120 - строка 100 - строка 140, если строка 120 > строки 100).

По строке 160 показывается отрицательная разница (убыток), полученная налогоплательщиком при уступке права требования долга после наступления срока платежа в соответствии с пунктом 2 статьи 279 Кодекса (строка 130 - строка 110, если строка 130 > строки 110).

Показатель строки 170 включается в строку 203 Приложения N 2 к Листу 02 Декларации.

8.3. По строкам 180 - 201 показываются данные по операциям, связанным с деятельностью объектов обслуживающих производств и хозяйств, включая объекты жилищно-коммунальной и социально-культурной сферы. Отдельно указывается выручка по указанной деятельности, расходы, понесенные обслуживающими производствами и хозяйствами.

По строке 200 указывается сумма убытков текущего отчетного (налогового) периода по деятельности, связанной с использованием объектов обслуживающих производств и хозяйств, включая объекты жилищно-коммунальной и социально-культурной сферы.

По строке 201 указывается сумма убытков, включенная в строку 200, но не признаваемая для целей налогообложения в текущем налоговом периоде по причине невыполнения условий, предусмотренных статьей 275.1 Кодекса.

8.4. По строкам 210 - 230 указываются данные по определению налоговой базы участников договора доверительного управления имуществом в соответствии с требованием статьи 276 Кодекса. По данным строкам не указываются данные по доверительному управлению ценными бумагами и негосударственными пенсионными фондами от размещения пенсионных резервов.

По строке 210 указываются доходы учредителя доверительного управления, полученные в рамках договора доверительного управления в соответствии с пунктом 3 статьи 276 Кодекса, независимо от того, являются ли они для него выручкой от реализации или внереализационными доходами.

По строке 220 указываются расходы, связанные с осуществлением договора доверительного управления имуществом (включая амортизацию имущества, а также вознаграждение доверительного управляющего) в соответствии с пунктом 3 статьи 276 Кодекса, независимо от того, являются ли они для учредителя расходами, связанными с производством или внереализационными расходами.

По строке 230 показывается сумма убытков, полученных в отчетном (налоговом) периоде от использования имущества, переданного в доверительное управление, не признаваемых для целей налогообложения учредителя (выгодоприобретателя) доверительного управления в соответствии с пунктом 4 статьи 276 Кодекса.

8.5. По строкам 240 - 260 показываются данные по операциям, связанным с реализацией прав на земельные участки, результаты которых учитываются в целях налогообложения в соответствии с пунктом 5 статьи 264.1 Кодекса. При получении убытка от реализации права на земельный участок сумма убытка указывается по строке 260. Убыток определяется по каждому земельному участку отдельно.

8.6. По строке 340 отражается суммарный показатель всей выручки по операциям, отраженным в Приложении N 3 к Листу 02 Декларации.

8.7. По строке 350 указывается суммарный показатель расходов по операциям, отраженным в Приложении N 3 к Листу 02 Декларации, принимаемых в уменьшение налоговой базы в текущем отчетном (налоговом) периоде.

8.8. По строке 360 указывается суммарный показатель убытков по операциям, отраженным в Приложении N 3 к Листу 02 Декларации, восстановленных для целей налогообложения в текущем отчетном (налоговом) периоде.

Раздел IX. Порядок заполнения Приложения N 4 к Листу 02 "Расчет суммы убытка или части убытка, уменьшающего налоговую базу" Декларации

9.1. По строке 010 Приложения N 4 к Листу 02 указывается остаток неперенесенного убытка на начало налогового периода, который состоит из остатка неперенесенного убытка, полученного до 1 января 2002 года, и неперенесенного убытка, полученного после 1 января 2002 года.

По строке 020 указывается сумма остатка неперенесенного убытка, полученного до 1 января 2002 года, в которую включаются:

- сумма непогашенного убытка прошлых налоговых периодов (1997 - 2000 гг.) по состоянию на 1 января 2001 года;

- сумма убытка за 2001 год, но не выше суммы убытка, числящегося по состоянию на 1 июля 2001 года.

Определение суммы убытка, полученного до 1 января 2002 года, производится в соответствии с Законом Российской Федерации N 2116-1.

В сумме убытка, полученного после 1 января 2002 года (строка 030), показываются убытки, исчисленные в соответствии со статьей 283 Кодекса с разбивкой по годам их образования (строки с 040 по 130).

9.2. По строке 140 указывается налоговая база, которая используется при расчете суммы убытка предыдущих налоговых периодов, уменьшающей налоговую базу текущего налогового периода. Показатель по строке 140 равен показателю строки 100 Листа 02.

По строке 150 указывается сумма убытка, на которую налогоплательщик уменьшает налоговую базу текущего налогового периода. Показатель по строке 150 переносится в строку 110 Листа 02 Декларации.

9.3. Строки 160 - 180 заполняются при составлении Декларации за налоговый период.

По строке 160 остаток неперенесенного убытка определяется как разность строк 010 и 150. Если в истекшем налоговом периоде, за который представлена Декларация, получен убыток, то остаток неперенесенного убытка на конец налогового периода (строка 160) включает показатель по строке 010 и сумму убытка истекшего налогового периода. Сумма убытка истекшего налогового периода определяется как разность показателя строки 060 Листа 02 и доходов, включенных в показатель строки 070 Листа 02 (по которым налоговая база исчислена отдельно и налог удержан по ставке, отличной от установленной пунктом 1 статьи 284 Кодекса), скорректированная на положительные величины показателей строк 100 Листов 05 и строки 530 Листа 06. То есть остаток неперенесенного убытка = строка 010 + абсолютная величина {(строка 060 Листа 02 - указанные доходы из строки 070 Листа 02) + положительная величина строк 100 Листов 05 + положительная величина строки 530 Листа 06}.

Остаток неперенесенного убытка на конец налогового периода (строки 160 - 180) переносится в строки 010 - 130 расчета, представляемого за отчетный (налоговый) период следующего года. При этом сумма убытка истекшего налогового периода указывается последней в перечне лет, за которые получены убытки.

По строке 170 остаток неперенесенного убытка, полученного до 1 января 2002 года, определяется как разность строк 020 и 150, но при этом показатель по строке 150 принимается в сумме, не превышающей строку 020.

По строке 180 остаток неперенесенного убытка, полученного после 1 января 2002 года, определяется как разность строки 160 и строки 170.

9.4. При расчете суммы убытка или части убытка, уменьшающей налоговую базу за отчетный (налоговый) период, сельскохозяйственные товаропроизводители отдельно учитывают убыток, полученный по деятельности, связанной с реализацией произведенной ими сельскохозяйственной продукции, а также с реализацией произведенной и переработанной данными организациями собственной сельскохозяйственной продукции.

Указанные организации при расчете суммы убытка или части убытка заполняют Приложение N 4 к Листу 02 с кодом "2" по реквизиту "Признак налогоплательщика".

9.5. С 1 января 2011 года при формировании показателей по строкам 160 и 180 не учитываются убытки, полученные налогоплательщиком в период налогообложения его доходов по ставке 0 процентов (пункт 1 статьи 283 Кодекса).

Раздел X. Порядок заполнения Приложения N 5 к Листу 02 "Расчет распределения авансовых платежей и налога на прибыль в бюджет субъекта Российской Федерации организацией, имеющей обособленные подразделения" Декларации

10.1. Приложение N 5 к Листу 02 заполняется налогоплательщиком по организации без обособленных подразделений и по каждому обособленному подразделению, включая закрытые в текущем налоговом периоде, или группе обособленных подразделений, находящихся на территории одного субъекта Российской Федерации. Количество расчетов зависит от количества обособленных подразделений или групп обособленных подразделений.

10.2. Строка 030 заполняется на основании данных строки 120 Листа 02 Декларации.

При закрытии обособленных подразделений (группы обособленных подразделений) в течение налогового периода в Декларациях за последующие после закрытия отчетные периоды и текущий налоговый период по строке 031 указывается налоговая база в целом по организации без учета налоговой базы, приходящейся на закрытые обособленные подразделения. Разность между показателями строк 030 и 031 должна соответствовать сумме показателей по строкам 050 Приложений N 5 к Листу 02 Декларации с кодом "3" по реквизиту "Расчет составлен" по закрытым обособленным подразделениям.

По строке 040 указывается доля налоговой базы по организации без обособленных подразделений и по каждому обособленному подразделению или группе обособленных подразделений, определяемая в порядке, установленном статьями 288 и 311 Кодекса.

Данные строки 050 определяются путем умножения показателя строки 030 (или строки 031 при наличии у организации закрытых обособленных подразделений) на данные строки 040.

Если показатель по строке 120 Листа 02 равен нулю, то, соответственно, по строкам 030 и 050 Приложения N 5 к Листу 02 также указывается ноль ("0").

10.3. По строке 060 Приложений N 5 указываются налоговые ставки налога, подлежащего зачислению в бюджеты субъектов Российской Федерации, в которых расположены организация и ее обособленные подразделения.

10.4. Показатели строки 070 определяются путем умножения данных строки 050 на строку 060. Сумма строк 070 Приложений N 5 по организации без входящих в нее обособленных подразделений и по каждому обособленному подразделению (группе обособленных подразделений) переносится в строку 200 Листа 02.

10.5. По строке 080 по организации без входящих в нее обособленных подразделений и по каждому обособленному подразделению (группе обособленных подразделений) указываются суммы начисленных авансовых платежей за отчетный (налоговый) период. Начисленными суммами в течение отчетного (налогового) периода:

- для организации, уплачивающей авансовые платежи только по итогам отчетного периода, является сумма исчисленных авансовых платежей согласно Декларации за предыдущий отчетный период (строка 070 Приложения N 5 к Листу 02);

- для организации, уплачивающей ежемесячные авансовые платежи не позднее 28-го числа каждого месяца, с последующими расчетами в Декларациях за соответствующий отчетный период, является сумма исчисленных авансовых платежей согласно Декларации за предыдущий отчетный период данного налогового периода (строка 070 Приложения N 5 к Листу 02), и сумма ежемесячных авансовых платежей, причитавшихся к уплате не позднее 28-го числа каждого месяца последнего квартала отчетного периода (строка 120 Приложения N 5 к Листу 02);

- для организации, уплачивающей ежемесячные авансовые платежи исходя из фактически полученной прибыли, является сумма исчисленных авансовых платежей согласно Декларации за предыдущий отчетный период (строка 070 Приложения N 5 к Листу 02);

- суммы авансовых платежей, доначисленных (уменьшенных) по камеральной налоговой проверке Декларации за предыдущий отчетный период, результаты которой учтены налогоплательщиком в Декларации за последующий отчетный (налоговый) период.".

В показатель по строке 080 также включается часть авансовых платежей, указанных в абзаце шестом пункта 5.8 настоящего Порядка.

Сумма строк 080 Приложений N 5 к Листу 02 Декларации должна быть равна сумме, отраженной по строке 230 Листа 02.

10.6. Строки 090 Приложений N 5 к Листу 02 Декларации заполняются в случае наличия суммы налога на прибыль, выплаченной за пределами Российской Федерации и засчитываемой в уплату налога на прибыль в бюджет субъекта Российской Федерации в соответствии со статьей 311 Кодекса.

Сумма налога на прибыль, засчитываемая в уплату налога на прибыль, распределяется между федеральным бюджетом и бюджетом субъекта Российской Федерации исходя из удельного веса суммы налога на прибыль в указанные бюджеты (строки 190 и 200 Листа 02) в общей сумме налога на прибыль (строка 180 Листа 02).

Исчисленная сумма налога на прибыль за отчетный (налоговый) период в бюджеты субъектов Российской Федерации, уплачиваемая организацией по месту своего нахождения без входящих в нее обособленных подразделений и по месту нахождения обособленных подразделений (группе обособленных подразделений), подлежит уменьшению на часть суммы налога на прибыль, выплаченной за пределами Российской Федерации, в следующем порядке.

Часть суммы налога на прибыль, на которую уменьшается налог на прибыль, причитающийся к уплате в бюджеты субъектов Российской Федерации за отчетный (налоговый) период, определенная в указанном выше порядке, распределяется между организацией без входящих в нее обособленных подразделений и обособленными подразделениями (группе обособленных подразделений) исходя из доли налоговой базы, указанной в строке 040 Приложений N 5 к Листу 02 Декларации за соответствующий отчетный (налоговый) период.

На указанные суммы, распределенные между организацией без входящих в нее обособленных подразделений и обособленными подразделениями (группе обособленных подразделений), уменьшаются суммы налога на прибыль, исчисленные за отчетный (налоговый) период согласно Приложениям N 5 к Листу 02 Декларации за соответствующий отчетный (налоговый) период, отраженные по строке 070. Одновременно уменьшаются данные начисленного налога на прибыль, отражаемые по строке 080, на суммы налога на прибыль, зачтенные в предыдущем отчетном периоде в уплату налога на прибыль в Российской Федерации.

10.7. Строки 100 Приложений N 5 к Листу 02 Декларации заполняются в том случае, если показатели строк 070 превышают, соответственно, суммы показателей строк 080, 090. Сумма налога на прибыль, подлежащая к доплате (строка 100), определяется в виде разницы строк 070, 080 и 090.

Если показатель строк 070 меньше суммы показателей строк 080, 090, то суммы налога на прибыль, подлежащие к уменьшению (строки 110), определяются в виде разницы суммы строк 080 и 090 со строкой 070.

10.8. По строкам 120 отражаются ежемесячные авансовые платежи, подлежащие уплате в бюджет субъекта Российской Федерации в квартале, следующем за отчетным периодом. Сумма ежемесячного авансового платежа в целом по организации (строка 310 Листа 02) распределяется между организацией без обособленных подразделений и каждым действующим обособленным подразделением (группе обособленных подразделений) исходя из долей налоговой базы (%), приведенных по строке 040 Приложений N 5 к Листу 02 Декларации (суммы ежемесячных авансовых платежей на II, III и IV кварталы - соответственно, исходя из долей налоговой базы за I квартал, полугодие, 9 месяцев текущего налогового периода). Соответственно, показатель строки 120 определяется как показатель строки 310 Листа 02, умноженный на показатель строки 040 Приложения N 5 к Листу 02 и деленный на 100.

Суммы ежемесячных авансовых платежей на четвертый квартал являются также ежемесячными авансовыми платежами на первый квартал следующего налогового периода, которые отражаются по строкам 121 Деклараций за 9 месяцев.

Указанные платежи делятся по трем срокам уплаты равными долями и отражаются в соответствующих декларациях в подразделах 1.2 Раздела 1.

Строки 120 Приложений N 5 к Листу 02 Декларации в Декларациях за налоговый период не заполняются.

10.9. Статьей 19 Кодекса установлено, что в порядке, предусмотренном Кодексом, филиалы и иные обособленные подразделения российских организаций исполняют обязанности этих организаций по уплате налогов и сборов по месту нахождения этих филиалов и иных обособленных подразделений.

В связи с этим филиалы и иные обособленные подразделения, при возложении на них обязанностей по уплате налога на прибыль, уплачивают налог на прибыль в бюджет субъекта Российской Федерации по месту своего нахождения на основании сообщенных им организацией сведений о сумме авансовых платежей и налога на прибыль в эти бюджеты.

О возложении на обособленные подразделения обязанности по уплате авансовых платежей и сумм налога на прибыль делается отметка по реквизиту "возложение обязанности по уплате налога на прибыль на обособленное подразделение".

10.10. Сельскохозяйственные товаропроизводители, имеющие обособленные подразделения, заполняют Приложения N 5 к Листу 02 с указанием по реквизиту "Признак налогоплательщика" кода "2" - сельскохозяйственный производитель.

Сельскохозяйственные товаропроизводители Приложения N 5 к Листу 02 Декларации заполняют в части налоговой базы по налогу на прибыль по деятельности, связанной с реализацией произведенной ими сельскохозяйственной продукции, а также с реализацией произведенной и переработанной данными организациями собственной сельскохозяйственной продукции, отдельно от Приложений N 5 к Листу 02 Декларации по иным видам деятельности (с кодом "1" по реквизиту "Признак налогоплательщика").

Резиденты особой экономической зоны, имеющие обособленные подразделения, заполняют Приложения N 5 к Листу 02 с указанием по реквизиту "Признак налогоплательщика" кода "3". По иным видам деятельности Приложения N 5 к Листу 02 составляются отдельно (с кодом "1" по реквизиту "Признак налогоплательщика").

10.11. При составлении Приложений N 5 к Листу 02 Декларации с кодом "3" по реквизиту "Расчет составлен" по закрытому обособленному подразделению в Декларациях за последующие отчетные периоды и текущий налоговый период по строке 040 указывается доля налоговой базы, а по строке 050 - налоговая база в размерах, исчисленных и отраженных в Декларациях за отчетный период, предшествующий кварталу, в котором оно было закрыто.

При снижении налоговой базы в целом по организации (строка 120 Листа 02) по сравнению с предыдущим отчетным периодом и отчетным периодом, после которого закрыто обособленное подразделение, подлежит уменьшению ранее исчисленный налог на прибыль как в целом по организации, так и по обособленным подразделениям, включая закрытые обособленные подразделения. Строка 050 Приложения N 5 к Листу 02 Декларации по закрытому обособленному подразделению в данном случае определяется путем умножения показателя по строке 040 на показатель строки 030.

В Приложениях N 5 к Листу 02 Декларации по указанным обособленным подразделениям строки 120, 121 не заполняются, показатели остальных строк исчисляются в общеустановленном порядке.

При составлении Приложений N 5 к Листу 02 Декларации с кодом "4" по реквизиту "Расчет составлен" в группу обособленных подразделений, находящихся на территории одного субъекта Российской Федерации, может входить организация без входящих в нее обособленных подразделений, если организация находится на территории этого же субъекта Российской Федерации.

Раздел XI. Порядок заполнения Листа 03 "Расчет налога на прибыль организаций с доходов, удерживаемого налоговым агентом (источником выплаты доходов)" Декларации

11.1. Негосударственные пенсионные фонды Лист 03 Декларации не заполняют.

Порядок налогообложения доходов от долевого участия в других организациях установлен статьями 275, 284, пунктом 5 статьи 286 и пунктом 4 статьи 287 Кодекса.

Порядок исчисления налога на прибыль с доходов в виде процентов по государственным и муниципальным ценным бумагам, удерживаемого налоговым агентом, установлен статьей 281, пунктом 5 статьи 286, пунктом 4 статьи 287, статьями 328, 329 Кодекса.

Налог, исчисленный согласно данному расчету, зачисляется в федеральный бюджет.

Лист 03 заполняется применительно к каждому решению о распределении доходов от долевого участия. Если выплаты по результатам нескольких решений осуществляются в текущем периоде, то предоставляют несколько Листов 03.

11.2. В Разделе А "Расчет налога на прибыль с доходов в виде дивидендов (доходов от долевого участия в других организациях, созданных на территории Российской Федерации)" при промежуточной выплате дивидендов по реквизиту "Вид дивидендов" указывается код "1", при выплате дивидендов по результатам финансового года - код "2". По реквизиту "Налоговый (отчетный) период" указывается код периода, за который осуществляется распределение дивидендов. Коды, определяющие отчетный (налоговый) периоды, приведены в Приложении N 1 к настоящему Порядку. По реквизиту "Отчетный год" указывается конкретный год, за отчетные (налоговый) периоды которого производится выплата дивидендов.

По строке 010 указывается сумма дивидендов, подлежащих распределению между акционерами (участниками) по решению собрания акционеров (участников), в том числе суммы дивидендов, подлежащих выплате организациям - плательщикам налога на прибыль, выплате акционерам (участникам), не являющимся плательщиками налога на прибыль, в частности, паевым инвестиционным фондам, не являющимся юридическими лицами, субъектам Российской Федерации и иным публично-правовым образованиям, выплате физическим лицам - резидентам Российской Федерации, иностранным организациям и физическим лицам, не являющимся резидентами Российской Федерации.

По строкам 020 и 030 отражаются суммы дивидендов, начисленных иностранным организациям и физическим лицам, не являющимся резидентами Российской Федерации, которые не участвуют в исчислении налога на прибыль в порядке, установленном пунктом 2 статьи 275 Кодекса.

По строкам 031 - 034 указываются суммы дивидендов, начисленных иностранным организациям и физическим лицам, не являющимся резидентами Российской Федерации, налоги с которых подлежат удержанию в соответствии с международными договорами Российской Федерации по налоговым ставкам ниже установленной подпунктом 3 пункта 3 статьи 284 Кодекса.

По строке 040 отражаются суммы дивидендов, подлежащих распределению российским акционерам (участникам): российским организациям - плательщикам налога на прибыль, организациям, не являющимся плательщиками налога на прибыль, и физическим лицам, являющимся резидентами Российской Федерации.

Показатель строки 040 соответствует показателю "д" и знаменателю показателя "К" в формуле расчета налога, подлежащего удержанию налоговым агентом из доходов налогоплательщика - получателя дивидендов, приведенной в пункте 2 статьи 275 Кодекса.

По строке 041 отражаются суммы дивидендов, подлежащих распределению российским организациям - плательщикам налога на прибыль, указанным в подпункте 2 пункта 3 статьи 284 Кодекса.

По строке 042 отражаются суммы дивидендов, подлежащих распределению российским организациям - плательщикам налога на прибыль, указанным в подпункте 1 пункта 3 статьи 284 Кодекса.

В показатели строк 041-042 включаются суммы дивидендов, подлежащих распределению организациям, перешедшим на упрощенную систему налогообложения (подпункт 2 пункта 1.1 статьи 346.15 Кодекса), на уплату единого налога на вмененный доход для отдельных видов деятельности (пункт 4 статьи 346.26 Кодекса), применяющим систему налогообложения для сельскохозяйственных товаропроизводителей (единый сельскохозяйственный налог) (пункт 3 статьи 346.1 Кодекса).

По строке 043 отражаются суммы дивидендов, подлежащих распределению в пользу физических лиц - резидентов Российской Федерации, при выплате дивидендов которым исчисляется налог на доходы физических лиц, подлежащий удержанию налоговым агентом в соответствии со статьей 214 Кодекса и пунктом 2 статьи 275 Кодекса.

По строке 044 указываются дивиденды, подлежащие распределению в пользу лиц, не являющихся налогоплательщиками налога на прибыль, в частности дивиденды по акциям, находящимся в собственности Российской Федерации, субъектов Российской Федерации или муниципальных образований, дивиденды по акциям, составляющим имущество паевых инвестиционных фондов.

По строкам 070 и 071 отражаются суммы дивидендов, полученных самим налоговым агентом от российских и иностранных организаций, за вычетом удержанного с этих сумм дивидендов налога на прибыль источником выплаты (налоговым агентом).

При этом по строке 070 отражается сумма дивидендов, полученных самим налоговым агентом после даты распределения дивидендов между акционерами (участниками) в предыдущем налоговом периоде, а также с начала текущего налогового периода до даты распределения дивидендов между акционерами (участниками) за период, указанный в Разделе А Листа 03. Таким образом, по строке 070 подлежат отражению суммы, которые ранее не учитывались при определении налоговой базы, определяемой в отношении доходов, полученных налоговым агентом в виде дивидендов.

Из суммы дивидендов, указанных по строке 070, по строке 071 отражается сумма дивидендов, полученная самим налоговым агентом, за исключением дивидендов, указанных в подпункте 1 пункта 3 статьи 284 Кодекса, налог с которых исчислен по ставке 0 процентов.

Показатель строки 071 соответствует показателю "Д" в формуле расчета налога, приведенной в пункте 2 статьи 275 Кодекса.

Сумма дивидендов по строке 090, используемая для исчисления налога, рассчитывается путем вычитания из показателя строки 040 показателя строки 071.

Показатель строки 090 соответствует разности показателей "д" и "Д" в формуле расчета налога, приведенной в пункте 2 статьи 275 Кодекса. Если показатель по строке 090 имеет отрицательную величину, то обязанность по уплате налога не возникает и возмещение из бюджета не производится, а по строкам 091 - 120 ставятся прочерки.

Показатель строки 090 может отличаться от суммы показателей строк 091 и 092 на сумму дивидендов, с которой исчисляется налог на доходы физических лиц - резидентов Российской Федерации, и сумму дивидендов в пользу акционеров (участников), не являющихся налогоплательщиками налога на прибыль.

По строке 091 отражается сумма дивидендов, налог на прибыль с которой исчислен к удержанию с российских организаций, указанных в подпункте 2 пункта 3 статьи 284 Кодекса, по ставке 9 процентов. Показатель определяется как сумма данных о размерах налоговых баз по каждому указанному налогоплательщику, рассчитанных по приведенной в пункте 2 статьи 275 Кодекса формуле расчета суммы налога без применения налоговой ставки.

По строке 092 отражается сумма дивидендов, налог на прибыль с которой исчисляется к удержанию с российских организаций, указанных в подпункте 1 пункта 3 статьи 284 Кодекса, по ставке 0 процентов. Показатель определяется как сумма данных о размерах налоговых баз по каждому указанному налогоплательщику, рассчитанных по приведенной в пункте 2 статьи 275 Кодекса формуле расчета суммы налога без применения налоговой ставки.

По строке 100 отражается исчисленная сумма налога на прибыль, равная совокупности сумм налога, исчисленного по каждому налогоплательщику - российской организации, указанной в подпункте 2 пункта 3 статьи 284 Кодекса.

По строке 110 отражается сумма налога на прибыль, исчисленная с дивидендов, выплаченных в предыдущие отчетные (налоговые) периоды применительно к каждому решению о распределении доходов от долевого участия.

По строке 120 отражается сумма налога на прибыль, начисленная с дивидендов, выплаченных в последнем квартале (месяце) отчетного (налогового) периода применительно к каждому решению о распределении доходов от долевого участия.

При выплате дивидендов частично (в несколько этапов) уплата налога на прибыль отражается по строкам 040 подраздела 1.3 Раздела 1 Декларации. При этом срок указывается налогоплательщиком исходя из даты выплаты дивидендов согласно пункту 4 статьи 287 Кодекса.

11.3. В Разделе Б "Расчет налога на прибыль с доходов в виде процентов по государственным и муниципальным ценным бумагам" с кодом "1" по реквизиту "Вид дохода" отражается сумма дохода в виде процентов по государственным и муниципальным ценным бумагам, в условиях выпуска и обращения которых не предусмотрена выплата накопленного купонного дохода покупателем продавцу, а также сумма дохода в виде процентов по облигациям с ипотечным покрытием, эмитированным после 1 января 2007 года, и дохода учредителей доверительного управления ипотечным покрытием, полученным на основании приобретения ипотечных сертификатов участия, выданных управляющим ипотечным покрытием после 1 января 2007 года.

В Разделе Б с кодом "2" по реквизиту "Вид дохода" отражается сумма дохода в виде процентов, полученных (начисленных) по государственным и муниципальным ценным бумагам; дохода в виде процентов по муниципальным ценным бумагам, эмитированным на срок не менее трех лет до 1 января 2007 года, а также дохода в виде процентов по облигациям с ипотечным покрытием, эмитированным до 1 января 2007 года, и дохода учредителей доверительного управления ипотечным покрытием, полученным на основании приобретения ипотечных сертификатов участия, выданных управляющим ипотечным покрытием до 1 января 2007 года.

По строке 010 указывается налоговая база по всем получателям доходов (код "1" или "2").

Расшифровка начисленных сумм процентов по вышеуказанным доходам производится по каждому получателю доходов по реестру с указанием полного наименования получателя, юридического адреса получателя, руководителя организации-налогоплательщика, контактного телефона, даты перечисления дивидендов, суммы дохода, суммы налога на прибыль (раздел В).

По строке 020 (код "1" или "2") указывается налоговая ставка по налогу на прибыль согласно подпунктам 1, 2 пункта 4 статьи 284 Кодекса соответственно.

По строке 030 (код "1" или "2") данные определяются как произведение строк 010 и 020, деленное на 100.

Суммы начисленного налога за предыдущие отчетные периоды отражаются по строке 040, а в последнем квартале (месяце) отчетного (налогового) периода в целом - по строке 050.

Исчисленный налог на прибыль по срокам уплаты отражается по строкам 040 пункта 1.3 Раздела 1 Декларации. При этом срок уплаты указывается налогоплательщиком исходя из даты удержания налога на прибыль согласно пункту 4 статьи 287 Кодекса.

11.4. В Разделе В "Реестр - расшифровка сумм дивидендов (процентов)" по российским организациям - плательщикам налога на прибыль организаций, облагаемых по налоговой ставке 9 или 0 процентов, расшифровка выплаченных сумм дивидендов (процентов) производится по каждому получателю доходов по реестру с указанием полного наименования получателя, юридического адреса получателя с указанием кода субъекта Российской Федерации согласно Приложению N 2 к настоящему Порядку, фамилии, имени, отчества руководителя организации-налогоплательщика, контактного телефона, суммы дохода, даты перечисления дивидендов, суммы налога на прибыль.

Раздел XII. Порядок заполнения Листа 04 "Расчет налога на прибыль организаций с доходов, исчисленного по ставкам, отличным от ставки, указанной в пункте 1 статьи 284 Кодекса" Декларации

12.1. По каждому виду ценной бумаги налогоплательщиками указываются доходы в виде процентов по государственным ценным бумагам государств - участников Союзного государства, государственным ценным бумагам субъектов Российской Федерации и муниципальным ценным бумагам, налог на прибыль по которым исчисляется самостоятельно, и заполняются отдельные Листы 04.

В Листе 04 с кодом "1" по реквизиту "Вид дохода" отражается сумма дохода в виде процентов, полученных (начисленных) по государственным ценным бумагам государств - участников Союзного государства, государственным ценным бумагам субъектов Российской Федерации и муниципальным ценным бумагам, облагаемая по ставке налога на прибыль 15 процентов.

В Листе 04 с кодом "2" по реквизиту "Вид дохода" отражается сумма дохода в виде процентов по муниципальным ценным бумагам, эмитированным на срок не менее трех лет до 1 января 2007 года, а также по доходам в виде процентов по облигациям с ипотечным покрытием, эмитированным до 1 января 2007 года, и доходам учредителей доверительного управления ипотечным покрытием, полученным на основании приобретения ипотечных сертификатов участия, выданных управляющим ипотечным покрытием до 1 января 2007 года, облагаемая по ставке налога на прибыль 9 процентов.

В Листе 04 с кодом "3" по реквизиту "Вид дохода" отражается сумма дохода в виде процентов по государственным и муниципальным облигациям, подлежащая налогообложению по ставке налога на прибыль 0 процентов.

В Листе 04 с кодом "4" по реквизиту "Вид дохода" отражается сумма дохода в виде дивидендов (доходов от долевого участия в иностранных организациях), облагаемая по ставке налога на прибыль 9 процентов.

В Листе 04 с кодом "5" по реквизиту "Вид дохода" отражается сумма дохода в виде дивидендов (доходов от долевого участия в иностранных организациях), облагаемая по ставке налога на прибыль 0 процентов.

В Листе 04 с кодом "6" по реквизиту "Вид дохода" отражаются доходы в виде дивидендов (доходов от долевого участия в российских организациях) (абзац шестой пункта 2 статьи 282 Кодекса), облагаемые по ставке налога на прибыль 9 процентов.

12.2. По строке 010 с кодом "1" по реквизиту "Вид дохода" указывается, в частности, совокупная сумма дохода в виде процентов по государственным ценным бумагам государств - участников Союзного государства, государственным ценным бумагам субъектов Российской Федерации и муниципальным ценным бумагам, исчисленная в соответствии со статьей 328 Кодекса, по которым, согласно условиям их выпуска и обращения, процентный доход возникает при обращении на вторичном рынке, доход по дисконтным государственным и муниципальным ценным бумагам, выпущенным до 1 января 1999 года, определяемый как разница между ценой реализации (погашения) и ценой приобретения, доход в виде процентного (купонного) дохода, по государственным и муниципальным ценным бумагам, по которым не установлена процентная ставка, выпущенным с 1 января 1999 года, исходя из заранее заявленного (установленного) дохода в виде дисконта, рассчитанного как разница между номинальной стоимостью и ценой первичного размещения облигаций, по процентным доходам российских организаций за время владения ценными бумагами, полученными первичными владельцами в обмен на государственные краткосрочные бескупонные облигации в соответствии с постановлением Правительства Российской Федерации от 20 июля 1998 г. N 843 "О мерах по стабилизации ситуации на рынках государственных долговых обязательств Российской Федерации" (Собрание законодательства Российской Федерации, 1998, N 32, ст. 3873), а также процентный доход, образующийся за время владения облигациями внешнего облигационного займа 1998 года (для первичных владельцев облигаций, полученных в результате новации государственных ценных бумаг), облагаемые по ставке налога на прибыль 15 процентов.

По строке 010 с кодом "2" по реквизиту "Вид дохода" расчета отражаются, в частности, доходы в виде процентов по муниципальным ценным бумагам, эмитированным на срок не менее трех лет до 1 января 2007 года, а также от доходов в виде процентов по облигациям с ипотечным покрытием, эмитированным до 1 января 2007 года, и доходов учредителей доверительного управления ипотечным покрытием, полученным на основании приобретения ипотечных сертификатов участия, выданных управляющим ипотечным покрытием до 1 января 2007 года.

По строке 010 с кодом "3" по реквизиту "Вид дохода" расчета указывается процентный доход, облагаемый по ставке налога на прибыль 0 процентов согласно статье 284 Кодекса по ценным бумагам, эмитированным до 20 января 1997 года включительно, а также по облигациям государственного валютного облигационного займа 1999 года, эмитированным при осуществлении новации облигаций внутреннего государственного валютного займа III серии.

По строке 010 с кодами "4" и "5" по реквизиту "Вид дохода" отражается совокупная сумма доходов в виде дивидендов (доходов от долевого участия), источником которых являются иностранные организации (пункт 1 статьи 275 Кодекса).

По строке 010 с кодом "6" по реквизиту "Вид дохода" отражается совокупная сумма доходов в виде дивидендов в случае, если покупателем по первой части РЕПО является Центральный банк Российской Федерации или управляющая компания паевого инвестиционного фонда, действующая в интересах этого фонда.

12.3. По строке 020 отражается доход, уменьшающий налоговую базу, в частности, разница между суммой накопленного процентного (купонного) дохода на дату закрытия короткой позиции (включая суммы процентного (купонного) дохода, которые были выплачены эмитентом в период между датой открытия и датой закрытия короткой позиции) и суммой накопленного процентного (купонного) дохода на дату открытия короткой позиции. Начисление осуществляется на дату закрытия короткой позиции и на последнее число отчетного (налогового) периода в соответствии с пунктом 9 статьи 282 Кодекса.

По строке 030 указывается соответствующая виду дохода налоговая ставка.

По строке 050 с кодом "4" по реквизиту "Вид дохода" отражается сумма налога на прибыль, выплаченная за пределами Российской Федерации и засчитанная в уплату налога на прибыль согласно порядку, установленному статьями 275, 311 Кодекса, в предыдущем отчетном периоде.

По строке 060 с кодом "4" по реквизиту "Вид дохода" отражается сумма налога на прибыль, выплаченная за пределами Российской Федерации и засчитываемая в уплату налога на прибыль в последнем квартале (месяце) отчетного (налогового) периода согласно порядку, установленному статьями 275, 311 Кодекса. Налогоплательщики, получающие дивиденды от иностранной организации, не вправе уменьшить сумму налога на прибыль, указанную по строке 040 с кодом "4", на сумму налога на прибыль, исчисленную и уплаченную по месту нахождения источника дохода, если иное не предусмотрено международным договором.

Суммы начисленного налога на прибыль за предыдущие отчетные периоды отражаются по строке 070, а в последнем квартале (месяце) отчетного (налогового) периода - по строке 080.

Исчисленный налог на прибыль по конкретным срокам уплаты последнего квартала (месяца) отчетного (налогового) периода отражается по строкам 040 подраздела 1.3 Раздела 1 Декларации. При этом срок указывается налогоплательщиком исходя из даты получения дохода или выплаты дивидендов согласно пунктам 1 и 4 статьи 287 Кодекса.

Раздел XIII. Порядок заполнения Листа 05 "Расчет налоговой базы по налогу на прибыль организаций по операциям, финансовые результаты которых учитываются в особом порядке (за исключением отраженных в Приложении N 3 к Листу 02)" Декларации

Негосударственные пенсионные фонды по доходам и расходам, полученным от размещения пенсионных резервов, Лист 05 Декларации не заполняют.

13.1. В Листе 05 с кодом "1" по реквизиту "Вид дохода" отражается расчет налоговой базы по операциям с ценными бумагами, обращающимися на организованном рынке ценных бумаг.

В Листе 05 с кодом "2" по реквизиту "Вид дохода" отражается расчет налоговой базы по операциям с ценными бумагами, не обращающимися на организованном рынке ценных бумаг.

В Листе 05 с кодом "3" по реквизиту "Вид дохода" отражается расчет налоговой базы по операциям с финансовыми инструментами срочных сделок, не обращающимися на организованном рынке ценных бумаг.

В Листе 05 с кодом "4" по реквизиту "Вид дохода" отражается расчет налоговой базы по операциям с ценными бумагами, обращающимися и не обращающимися на организованном рынке ценных бумаг, полученными первичными владельцами государственных ценных бумаг в результате новации.

В листе 05 с кодом "5" по реквизиту "Вид дохода" отражается расчет налоговой базы по операциям с финансовыми инструментами срочных сделок, не обращающимися на организованном рынке ценных бумаг заключенным после 1 июля 2009 года, дата завершения которых наступает с 1 января 2010 года.

Данный расчет с кодами "1", "2" по реквизиту "Вид дохода" осуществляется по операциям с ценными бумагами, соответственно, обращающимися и не обращающимися на организованном рынке ценных бумаг, с учетом особенностей, установленных статьями 280, 281 Кодекса, в порядке, предусмотренном статьей 329 Кодекса.

Лист 05 с кодом "5" по реквизиту "Вид дохода" заполняют все профессиональные участники рынка ценных бумаг, в том числе осуществляющие дилерскую деятельность, включая банки, у кого есть операции с финансовыми инструментами срочных сделок, не обращающимися на организованном рынке ценных бумаг, заключенным после 1 июля 2009 года, дата завершения которых наступает с 1 января 2010 года.

Лист 05 с кодами "1", "2", "4" по реквизиту "Вид дохода" не заполняют профессиональные участники рынка ценных бумаг, осуществляющие дилерскую деятельность. Профессиональные участники рынка ценных бумаг, не осуществляющие дилерскую деятельность, заполняют расчет согласно своей учетной политике для целей налогообложения (пункты 8, 11 статьи 280 Кодекса).

Расходы при реализации (или ином выбытии) ценных бумаг определяются исходя из цены приобретения ценной бумаги в порядке, установленном налогоплательщиком самостоятельно в зависимости от принятого метода учета ценных бумаг (ФИФО, по стоимости единицы) (пункт 9 статьи 280 Кодекса).

Расчет налоговой базы по налогу на прибыль по операциям с ценными бумагами, обращающимися и не обращающимися на организованном рынке ценных бумаг, полученными первичными владельцами государственных ценных бумаг в результате новации (код "4" по реквизиту "Вид дохода"), осуществляется с учетом особенностей, установленных абзацем 4 статьи 2 и статьей 6 Федерального закона N 110-ФЗ, действующих до полного выбытия с баланса ОВГВЗ, полученных в результате новации (обращающихся и не обращающихся на организованном рынке ценных бумаг).

Расчет налоговой базы по налогу на прибыль по операциям с финансовыми инструментами срочных сделок, не обращающимися на организованном рынке (код "3" по реквизиту "Вид дохода") осуществляется с учетом особенностей статей 301, 303, 304 и 305 Кодекса. Порядок ведения налогового учета по срочным сделкам установлен статьями 326 и 327 Кодекса.

В Листе 05 также отражаются данные по определению налоговой базы участников доверительного управления ценными бумагами, кроме негосударственных пенсионных фондов от размещения пенсионных резервов.

13.2. В Листе 05 с кодом "1" по реквизиту "Вид дохода":

По строке 010 расчета с кодом "1" по реквизиту "Вид дохода" указывается выручка от реализации, выбытия, в т.ч. погашения ценных бумаг, обращающихся на организованном рынке.

Доходы налогоплательщика от операций по реализации или иного выбытия ценных бумаг (в том числе погашения) определяются исходя из цены реализации или иного выбытия ценной бумаги, а также суммы накопленного процентного (купонного) дохода, уплаченной покупателем налогоплательщику, и суммы процентного (купонного) дохода, выплаченной налогоплательщику эмитентом (пункт 2 статьи 280 Кодекса).

Выручка от реализации (выбытия, в т.ч. погашения) эмиссионных государственных ценных бумаг государств – участников Союзного государства, государственных ценных бумаг субъектов Российской Федерации и муниципальных ценных бумаг учитывается без процентного (купонного) дохода, приходящегося за время владения налогоплательщиком этими ценными бумагами, выплата которого предусмотрена условиями выпуска такой ценной бумаги, за исключением государственных ценных бумаг государств – участников Союзного государства, государственных ценных бумаг субъектов Российской Федерации и муниципальных ценных бумаг, по которым при обращении на вторичном рынке процентный доход не исключается из цены реализации (статьи 281, 328 Кодекса). По данной строке показывается в том числе процентный доход (процент в виде дисконта) по ценным бумагам, отраженный по начислению в строке 100 Приложения N 1 к Листу 02, корректировка которого осуществляется по строке 200 Приложения N 2 к Листу 02 при реализации или ином выбытии (в том числе погашении).

По строке 020 расчета с кодом "1" по реквизиту "Вид дохода" отражается сумма отклонения фактической выручки от реализации (выбытия) ценных бумаг, обращающихся на организованном рынке ценных бумаг, вне организованного рынка ценных бумаг ниже минимальной цены сделок на организованном рынке на дату совершения сделки, либо отклонения от расчетной стоимости инвестиционного пая, определенной в порядке, установленном законодательством Российской Федерации об инвестиционных фондах (пункт 5 статьи 280 Кодекса).

В случае, если фактическая (рыночная) цена реализации или иного выбытия ценных бумаг находится в интервале между минимальной и максимальной ценами сделок с указанной ценной бумагой, зарегистрированной организатором торговли на рынке ценных бумаг на дату совершения соответствующей сделки, либо соответствует расчетной стоимости инвестиционного пая, определенной в порядке, установленном законодательством Российской Федерации об инвестиционных фондах, строка 020 не заполняется.

По строке 030 расчета с кодом "1" по реквизиту "Вид дохода" указываются расходы, связанные с приобретением и реализацией ценных бумаг, обращающихся на организованном рынке ценных бумаг, в том числе расходы, связанные с обращением инвестиционных паев паевых инвестиционных фондов. Расходами признаются обоснованные и документально подтвержденные затраты, осуществленные (понесенные) налогоплательщиком (пункт 1 статьи 252 Кодекса, пункт 2 статьи 280 Кодекса).

Расходы при реализации (или ином выбытии) ценных бумаг определяются исходя из цены приобретения ценной бумаги, расходов, связанных с приобретением ценных бумаг, затрат на реализацию, суммы накопленного процентного (купонного) дохода, уплаченной налогоплательщиком продавцу ценной бумаги. При этом в расход не включаются суммы накопленного процентного (купонного) дохода, ранее учтенные при налогообложении (пункт 2 статьи 280 Кодекса и подпункт 7 пункта 7 статьи 272 Кодекса).

По строке 031 расчета с кодом "1" по реквизиту "Вид дохода" отражается сумма отклонения фактических затрат на приобретение ценных бумаг, обращающихся на организованном рынке ценных бумаг, вне организованного рынка ценных бумаг выше максимальной цены сделок на организованном рынке на дату совершения сделки (пункт 5 статьи 280 Кодекса) либо отклонения от расчетной стоимости инвестиционного пая, определенной в порядке, установленном законодательством Российской Федерации об инвестиционных фондах.

В случае, если фактическая (рыночная) цена приобретения ценных бумаг находится в интервале между минимальной и максимальной ценами сделок с указанной ценной бумагой, зарегистрированной организатором торговли на рынке ценных бумаг на дату совершения соответствующей сделки, либо соответствует расчетной стоимости инвестиционного пая, определенной в порядке, установленном законодательством Российской Федерации об инвестиционных фондах, строка 031 не заполняется.

По строке 040 показывается сумма убытков, кроме убытков, полученных в течение срока действия договора доверительного управления от использования имущества, переданного в доверительное управление, не признаваемые для целей налогообложения у учредителя (выгодоприобретателя) доверительного управления в соответствии с пунктом 4 статьи 276 Кодекса.

По строке 050 расчета с кодом "1" по реквизиту "Вид дохода" отражается, в частности, часть суммы положительного сальдо курсовых разниц, возникших с даты поступления иностранной валюты на счет организации и до даты принятия ОВГВЗ III, IV, V серии к бухгалтерскому учету, в доле, приходящейся на реализованные (выбывшие) государственные ценные бумаги (для первичных владельцев) (пункт 4 статьи 2 Закона Российской Федерации N 2116-1, пункты 1, 2 статьи 3 Федерального закона N 58-ФЗ) (Расчет части суммы приведен в порядке заполнения Листа 02).

13.3. В Листе 05 с кодом "2" по реквизиту "Вид дохода:

По строке 010 расчета с кодом "2" по реквизиту "Вид дохода" указывается выручка от реализации, выбытия, в т.ч. погашения, ценных бумаг, не обращающихся на организованном рынке.

Доходы налогоплательщика от операций по реализации или иного выбытия ценных бумаг (в том числе погашения) определяются исходя из цены реализации или иного выбытия ценной бумаги, а также суммы накопленного процентного (купонного) дохода, уплаченной покупателем налогоплательщику, и суммы процентного (купонного) дохода, выплаченной налогоплательщику эмитентом (пункт 2 статьи 280 Кодекса).

Выручка от реализации (выбытия, в т.ч. погашения) эмиссионных государственных ценных бумаг государств – участников Союзного государства, государственных ценных бумаг субъектов Российской Федерации и муниципальных ценных бумаг учитывается без процентного (купонного) дохода, приходящегося за время владения налогоплательщиком этими ценными бумагами, выплата которого предусмотрена условиями выпуска такой ценной бумаги, за исключением государственных ценных бумаг государств – участников Союзного государства, государственных ценных бумаг субъектов Российской Федерации и муниципальных ценных бумаг, по которым при обращении на вторичном рынке процентный доход не исключается из цены реализации (статьи 281, 328 Кодекса). По данной строке показывается, в том числе процентный доход (процент в виде дисконта) по ценным бумагам, отраженный по начислению в строке 100 Приложения N 1 к Листу 02 Декларации, корректировка которого осуществляется по строке 200 Приложения N 2 к Листу 02 Декларации при реализации или ином выбытии (в том числе погашении).

По строке 020 расчета с кодом "2" по реквизиту "Вид дохода" отражается сумма отклонения фактической выручки от реализации ценных бумаг, не обращающихся на организованном рынке, ниже расчетной цены с учетом предельного отклонения цен. Данная строка заполняется в случае отклонения фактической цены сделки более чем на 20 процентов в сторону понижения от расчетной цены (пункт 6 статьи 280 Кодекса), либо отклонения от расчетной стоимости пая или в случае если фактическая цена сделки не соответствует сумме денежных средств, на которую выдается один инвестиционный пай и которая определена в соответствии с правилами доверительного управления паевым инвестиционным фондом.

В случае, если фактическая цена реализации или иного выбытия ценных бумаг удовлетворяет условиям, предусмотренным абзацами первым, пятым, шестым и седьмым пункта 6 статьи 280 Кодекса, то строка 020 не заполняется.

По строке 030 расчета с кодом "2" по реквизиту "Вид дохода" указываются расходы, связанные с приобретением и реализацией ценных бумаг, не обращающихся на организованном рынке ценных бумаг, в том числе расходы, связанные с обращением инвестиционных паев паевых инвестиционных фондов. Расходами признаются обоснованные и документально подтвержденные затраты, осуществленные (понесенные) налогоплательщиком (пункт 1 статьи 252, пункт 2 статьи 280 Кодекса).

Расходы при реализации (или ином выбытии) ценных бумаг определяются исходя из цены приобретения ценной бумаги, расходов, связанных с приобретением ценных бумаг, затрат на реализацию, суммы накопленного процентного (купонного) дохода, уплаченной налогоплательщиком продавцу ценной бумаги. При этом в расход не включаются суммы накопленного процентного (купонного) дохода, ранее учтенные при налогообложении (пункт 2 статьи 280 и подпункт 7 пункта 7 статьи 272 Кодекса).

По строке 031 расчета с кодом "2" по реквизиту "Вид дохода" отражается сумма отклонения фактических затрат на приобретение ценных бумаг, не обращающихся на организованном рынке, выше расчетной цены с учетом предельного отклонения цен. Данная строка заполняется в случае отклонения фактической цены сделки более чем на 20 процентов в сторону превышения от расчетной цены (пункт 6 статьи 280 Кодекса) либо отклонения от расчетной стоимости пая или в случае если фактическая цена сделки не соответствует сумме денежных средств, на которую выдается один инвестиционный пай и которая определена в соответствии с правилами доверительного управления паевым инвестиционным фондом.

В случае, если фактическая цена реализации или иного выбытия ценных бумаг удовлетворяет условиям, предусмотренным абзацами первым, пятым, шестым и седьмым пункта 6 статьи 280 Кодекса, то строка 031 не заполняется.

По строке 040 показывается сумма убытков, кроме убытков, полученных в течение срока действия договора доверительного управления от использования имущества, переданного в доверительное управление, не признаваемые для целей налогообложения у учредителя (выгодоприобретателя) доверительного управления в соответствии с пунктом 4 статьи 276 Кодекса.

По строке 050 расчета с кодом "2" по реквизиту "Вид дохода" отражается, в частности, часть суммы положительного сальдо курсовых разниц, возникших с даты поступления иностранной валюты на счет организации и до даты принятия ОВГВЗ III, IV, V серии к бухгалтерскому учету, в доле, приходящейся на реализованные (выбывшие) государственные ценные бумаги (для первичных владельцев) (пункт 4 статьи 2 Закона Российской Федерации N 2116-1, пункты 1 и 2 статьи 3 Федерального закона N 58-ФЗ) (Расчет части суммы приведен в порядке заполнения Листа 02).

13.4. В Листе 05 с кодом "3" по реквизиту "Вид дохода":

По строке 010 расчета с кодом "3" по реквизиту "Вид дохода" отражаются внереализационные доходы по операциям с финансовыми инструментами срочных сделок, не обращающимися на организованном рынке (пункт 19 статьи 250 Кодекса).

По строке 020 расчета с кодом "3" по реквизиту "Вид дохода" отражается сумма отклонения фактической цены финансового инструмента срочной сделки от расчетной стоимости этого финансового инструмента. Данная строка заполняется в случае отклонения фактической цены финансового инструмента сделки более чем на 20 процентов в сторону понижения от расчетной стоимости этого финансового инструмента срочной сделки. (пункт 2 статьи 305 Кодекса).

В случае, если фактическая цена финансовых инструментов срочных сделок удовлетворяет условиям, предусмотренным пунктом 2 статьи 305 Кодекса, то строка 031 не заполняется.

По строке 030 расчета с кодом "3" по реквизиту "Вид дохода" отражаются внереализационные расходы по операциям с финансовыми инструментами срочных сделок, не обращающимися на организованном рынке (подпункт 18 пункта 1 статьи 265).

По строке 031 расчета с кодом "3" по реквизиту "Вид дохода" отражается сумма отклонения фактической цены финансового инструмента срочной сделки при его приобретении от расчетной стоимости этого финансового инструмента. Данная строка заполняется в случае отклонения фактической цены финансового инструмента срочной сделки более чем на 20 процентов в сторону повышения от расчетной стоимости этого финансового инструмента срочной сделки (пункт 2 статьи 305 Кодекса).

В случае, если фактическая цена финансовых инструментов срочных сделок удовлетворяет условиям, предусмотренным пунктом 2 статьи 305 Кодекса, то строка 031 не заполняется.

По строке 040 показывается сумма убытков, кроме убытков, полученных в течение срока действия договора доверительного управления от использования имущества, переданного в доверительное управление, не признаваемые для целей налогообложения у учредителя (выгодоприобретателя) доверительного управления в соответствии с пунктом 4 статьи 276 Кодекса.

По строке 050 расчета с кодом "3" по реквизиту "Вид дохода" отражается часть суммы положительного сальдо курсовых разниц, возникших с даты поступления иностранной валюты на счет организации и до даты принятия ОВГВЗ III, IV, V серии к бухгалтерскому учету, в доле, приходящейся на реализованные (выбывшие) государственные ценные бумаги (для первичных владельцев) (пункт 4 статьи 2 Закона Российской Федерации N 2116-1, пункты 1, 2 статьи 3 Федерального закона N 58-ФЗ). Расчет части суммы приведен в порядке заполнения Листа 02.

В расчете с кодом "3" по реквизиту "Вид дохода" данная строка заполняется первичными владельцами ценных бумаг, полученных при новации ОВГВЗ III серии, при необходимости только при исполнении прав и обязанностей с финансовыми инструментами срочных сделок.

По строке 091 отражается сумма убытка, по операциям с финансовыми инструментами срочных сделок, не обращающимися на организованном рынке, по завершенным сделкам и которые не погашены до 1 января 2010.

13.5. В Листе 05 с кодом "4" по реквизиту "Вид дохода":

По строке 010 расчета с кодом "4" по реквизиту "Вид дохода" указывается выручка от реализации, выбытия, в т.ч. погашения, ценных бумаг, обращающихся и не обращающихся на организованном рынке.

По строке 020 расчета с кодом "4" по реквизиту "Вид дохода" отражается сумма отклонения фактической выручки от реализации (выбытия) ценных бумаг, обращающихся на организованном рынке ценных бумаг, вне организованного рынка ценных бумаг ниже минимальной цены сделок на организованном рынке ценных бумаг (пункт 5 статьи 280 Кодекса) и сумма отклонения фактической выручки от реализации ценных бумаг, не обращающихся на организованном рынке, ниже расчетной цены с учетом предельного отклонения цен. Данная строка по ценным бумагам, не обращающимся на организованном рынке заполняется в случае отклонения фактической цены сделки более чем на 20 процентов в сторону понижения от расчетной цены (пункт 6 статьи 280 Кодекса) либо отклонения от расчетной стоимости пая или в случае если фактическая цена сделки не соответствует сумме денежных средств, на которую выдается один инвестиционный пай и которая определена в соответствии с правилами доверительного управления паевым инвестиционным фондом. В случае, если фактическая цена реализации или иного выбытия ценных бумаг удовлетворяет условиям, предусмотренным абзацами первым, пятым, шестым, седьмым пункта 6 статьи 280 Кодекса, то строка 020 не заполняется.

По строке 030 расчета с кодом "4" по реквизиту "Вид дохода" отражаются расходы при реализации (выбытии, в т.ч. погашении) ценных бумаг, полученных первичными владельцами государственных ценных бумаг в результате новации, определяемые исходя из оплаченной стоимости ценной бумаги, расходов, связанных с приобретением ценных бумаг, затрат на реализацию (пункт 2 статьи 280 и подпункт 7 пункта 7 статьи 272 Кодекса, статья 6 Федерального закона N 110-ФЗ). Расчет оплаченной стоимости ценных бумаг, обращающихся и не обращающихся на организованном рынке ценных бумаг, производится налогоплательщиком на основании данных налогового учета.

По строке 040 показывается сумма убытков, кроме убытков, полученных в течение срока действия договора доверительного управления от использования имущества, переданного в доверительное управление, не признаваемые для целей налогообложения у учредителя (выгодоприобретателя) доверительного управления в соответствии с пунктом 4 статьи 276 Кодекса.

По строке 050 в расчете с кодом "4" по реквизиту "Вид дохода" в том случае, если по строке 040 расчета с кодом "4" получена прибыль, то налогоплательщик вправе исключить из прибыли:

- часть суммы положительного сальдо курсовых разниц, возникших с даты поступления иностранной валюты на счет предприятия или организации и до даты принятия ОВГВЗ III серии к бухгалтерскому учету, в доле, приходящейся на реализованные (выбывшие) государственные ценные бумаги (для первичных владельцев) (абзац 4 статьи 2 Федерального закона N 110-ФЗ) (Расчет части суммы приведен в Порядке заполнения Листа 02);

- сумму положительного сальдо курсовых разниц по ОВГВЗ III серии, приходящихся на реализованные (выбывшие) государственные ценные бумаги (для первичных владельцев) (абзац 4 статьи 2 Федерального закона N 110-ФЗ).

Если по строке 040 расчета с кодом "4" отражается убыток, то налогоплательщик вправе направить на его покрытие прибыль от реализации (выбытия, в т.ч. погашения) ценных бумаг, обращающихся и не обращающихся на организованном рынке ценных бумаг. Данные суммы налогоплательщики определяют самостоятельно и переносят из данного расчета, соответственно, в строку 050 Листа 05 с кодом "1" по реквизиту "Вид дохода" и в строку 050 Листа 05 с кодом "2" по реквизиту "Вид дохода".

13.6. В Листе 05 с кодом "5" по реквизиту "Вид дохода" указывается следующее.

По строке 010 расчета с кодом "5" по реквизиту "Вид дохода" отражаются внереализационные доходы по операциям с финансовыми инструментами срочных сделок (пункт 19 статьи 250 Кодекса), не обращающимися на организованном рынке.

По строке 020 расчета с кодом "5" по реквизиту "Вид дохода" отражается сумма отклонения фактической цены финансового инструмента срочной сделки от расчетной стоимости этого финансового инструмента. Данная строка заполняется в случае отклонения фактической цены финансового инструмента сделки более чем на 20 процентов в сторону понижения от расчетной стоимости этого финансового инструмента срочной сделки (пункт 2 статьи 305 Кодекса).

В случае, если фактическая цена финансовых инструментов срочных сделок удовлетворяет условиям, предусмотренным пунктом 2 статьи 305 Кодекса, то строка 031 не заполняется.

По строке 030 расчета с кодом "5" по реквизиту "Вид дохода" отражаются внереализационные расходы по операциям с финансовыми инструментами срочных сделок (подпункт 18 пункта 1 статьи 265 Кодекса),не обращающимися на организованном рынке.

По строке 031 расчета с кодом "5" по реквизиту "Вид дохода" отражается сумма отклонения фактической цены финансового инструмента срочной сделки при его приобретении от расчетной стоимости этого финансового инструмента. Данная строка заполняется в случае отклонения фактической цены финансового инструмента срочной сделки более чем на 20 процентов в сторону повышения от расчетной стоимости этого финансового инструмента срочной сделки (пункт 2 статьи 305 Кодекса).

В случае, если фактическая цена финансовых инструментов срочных сделок удовлетворяет условиям, предусмотренным пунктом 2 статьи 305 Кодекса, то строка 031 не заполняется.

По строке 040 показывается сумма убытков, кроме убытков, полученных в течение срока действия договора доверительного управления от использования имущества, переданного в доверительное управление, не признаваемые для целей налогообложения у учредителя (выгодоприобретателя) доверительного управления в соответствии с пунктом 4 статьи 276 Кодекса.

Убытки по операциям с финансовыми инструментами срочных сделок, не обращающимися на организованном рынке, могут быть отнесены на уменьшение налоговой базы, образующейся по операциям с финансовыми инструментами срочных сделок, не обращающимися на организованном рынке, в последующие налоговые периоды в порядке, установленном главой 25 Кодекса (статья 304).

По строке 050 расчета с кодом "5" по реквизиту "Вид дохода" отражается часть суммы положительного сальдо курсовых разниц, возникших с даты поступления иностранной валюты на счет организации и до даты принятия ОВГВЗ III, IV, V серии к бухгалтерскому учету, в доле, приходящейся на реализованные (выбывшие) государственные ценные бумаги (для первичных владельцев) (пункт 4 статьи 2 Закона Российской Федерации N 2116-1, пункты 1, 2 статьи 3 Федерального закона N 58-ФЗ). Расчет части суммы приведен в порядке заполнения Листа 02.

В расчете с кодом "5" по реквизиту "Вид дохода" данная строка заполняется первичными владельцами ценных бумаг, полученных при новации ОВГВЗ III серии, при необходимости только при исполнении прав и обязанностей с финансовыми инструментами срочных сделок.

13.7. По строке 060 расчета отражается налоговая база как положительная разница строк 040 и 050. Если такая разница отрицательна, то налоговая база признается равной нулю.

По строке 070 расчета отражается сумма убытка или части убытка, полученного в предыдущем (предыдущих) налоговом (налоговых) периоде (периодах) (строка 090 Листа 05 Декларации за предыдущий налоговый период).

По строке 080 расчета указывается сумма убытка или части убытка, признаваемая в отчетном (налоговом) периоде в целях налогообложения, уменьшающая налоговую базу за отчетный (налоговый) период (пункт 10 статьи 280 и статья 283 Кодекса).

По строке 090 расчета указывается сумма неучтенного убытка, подлежащего переносу на будущий налоговый период. Показатель по строке 090 определяется как разница строк 070 и 080. Если в декларации за налоговый период строка 040 < 0, то строка 090 равна абсолютному значению показателя по строке 040 плюс показатель по строке 070.

По строке 100 расчета отражается налоговая база по налогу на прибыль по операциям, указанным по кодам "1", "2", "3", "4", "5" по реквизиту "Вид дохода".

Положительная сумма по строке 100 отражается по строке 100 Листа 02 Декларации.

Раздел XIV. Порядок заполнения Листа 06 "Доходы, расходы и налоговая база, полученная негосударственным пенсионным фондом от размещения пенсионных резервов" Декларации

14.1. По строке 010 отражается доход, полученный от размещения пенсионных резервов за отчетный (налоговый) период (сумма строк с 020 по 110).

По строке 020 отражается доход от реализации или иного выбытия ценных бумаг (в том числе погашения), обращающихся на организованном рынке ценных бумаг, определенный в соответствии с условиями договора, подтверждающего реализацию либо выбытие (в том числе погашение) (статьи 280, 281, 329 Кодекса).

По строке 030 отражается сумма отклонения фактической выручки от реализации (выбытия) ценных бумаг, обращающихся на организованном рынке ценных бумаг, ниже минимальной цены сделок на организованном рынке ценных бумаг на дату совершения соответствующих сделок вне организованного рынка ценных бумаг, либо отклонения от расчетной стоимости инвестиционного пая, определенной в порядке, установленном законодательством Российской Федерации об инвестиционных фондах (пункт 5 статьи 280 Кодекса).

В случае, если фактическая (рыночная) цена реализации или иного выбытия ценных бумаг находится в интервале между минимальной и максимальной ценами сделок с указанной ценной бумагой, зарегистрированной организатором торговли на рынке ценных бумаг на дату совершения соответствующей сделки, либо соответствует расчетной стоимости инвестиционного пая, определенной в порядке, установленном законодательством Российской Федерации об инвестиционных фондах, строка 020 не заполняется.

По строке 040 отражается доход от реализации или иного выбытия ценных бумаг (в том числе погашения), не обращающихся на организованном рынке ценных бумаг (статьи 280, 281, 329 Кодекса).

При этом доход от реализации или иного выбытия (в том числе погашения) государственных и муниципальных ценных бумаг, не обращающихся на организованном рынке ценных бумаг, учитывается без процентного (купонного) дохода, приходящегося на время владения налогоплательщиком этими ценными бумагами, выплата которого предусмотрена условиями выпуска такой ценной бумаги (статья 281 Кодекса).

Доход от операций по реализации или иного выбытия ценных бумаг (в том числе погашения), не обращающихся на организованном рынке ценных бумаг, определяется исходя из цены реализации или иного выбытия таких ценных бумаг, а также суммы накопленного процентного (купонного) дохода, уплаченной покупателем налогоплательщику, и суммы процентного (купонного) дохода, выплаченной налогоплательщику эмитентом (пункт 2 статьи 280 Кодекса).

По строке 040 также отражается доход от реализации или иного выбытия (в том числе погашения) государственных ценных бумаг, не обращающихся на организованном рынке ценных бумаг, полученных в результате новации.

По строке 050 отражается сумма отклонения фактической выручки от реализации ценных бумаг, не обращающихся на организованном рынке, ниже (минимальной) расчетной цены с учетом предельного отклонения цен. Данная строка заполняется в случае отклонения фактической цены сделки более чем на 20 процентов в сторону понижения от расчетной цены (пункт 6 статьи 280 Кодекса), либо отклонения от расчетной стоимости пая или в случае если фактическая цена сделки не соответствует сумме денежных средств, на которую выдается один инвестиционный пай и которая определена в соответствии с правилами доверительного управления паевым инвестиционным фондом.

В случае, если фактическая цена реализации или иного выбытия ценных бумаг удовлетворяет условиям, предусмотренным абзацами первым, пятым, шестым, седьмым пункта 6 статьи 280 Кодекса, то строка 050 не заполняется.

По строке 060 отражается сумма дохода, полученного в виде процентов по государственным ценным бумагам государств-участников Союзного государства, государственным ценным бумагам субъектов Российской Федерации и муниципальным ценным бумагам, облагаемого по ставке налога на прибыль 15 процентов, которая определяется в соответствии с пунктами 5 и 7 статьи 328 Кодекса.

По строке 070 отражается сумма дохода, облагаемого по ставке налога на прибыль 9 процентов, которая определяется в соответствии с пунктами 5 и 7 статьи 328 Кодекса.

По строке 080 отражаются суммы дохода от участия в других организациях, облагаемые у источника выплаты по ставке налога на прибыль 9 или 0 процентов.

По строке 090 отражается сумма дохода в виде процентов по государственным ценным бумагам государств-участников Союзного государства, государственным ценным бумагам субъектов Российской Федерации и муниципальным ценным бумагам, с которого налоговым агентом удержан налог на прибыль по ставке 15 процентов.

По строке 100 отражается сумма дохода, облагаемого по ставке налога на прибыль 9 процентов, которая определяется в соответствии с пунктами 5 и 7 статьи 328 Кодекса.

По строке 110 отражаются доходы, полученные от осуществления других инвестиций (вложений), в частности доход, полученный от реализации имущества (пункт 1 статьи 249 Кодекса), начисленные доходы по договорам банковского вклада (статья 250 Кодекса), а также доходы в виде процентов, полученные на сумму остатков средств пенсионных резервов, находящихся на банковских счетах фонда.

14.2. По строке 120 отражается сумма размещенных пенсионных резервов за отчетный период, а также остатки страхового резерва, сформированного на 1 января 2002 г., подлежащие инвестированию самостоятельно негосударственным пенсионным фондом или через доверительного управляющего в отчетном (налоговом) периоде.

При определении показателя размещенных пенсионных резервов по итогам отчетного (налогового) периода, отраженного по строке 120 Листа 06 Декларации, показывается сумма размещенных пенсионных резервов, за исключением дохода, размещенного (распределенного по решению совета фонда) по солидарным пенсионным счетам за отчетный (налоговый) период.

14.3. По строке 130 отражается доход негосударственного пенсионного фонда, рассчитанный исходя из ставки рефинансирования Банка России и суммы размещенных пенсионных резервов за отчетный (налоговый) период, отраженный по строке 120 Листа 06 Декларации.

По строкам 140 - 180 отражаются доходы негосударственного пенсионного фонда, рассчитанные исходя из ставки рефинансирования Банка России суммы размещенных пенсионных резервов за отчетный (налоговый) период, отраженной по строке 120 Листа 06 Декларации в доле, приходящейся на виды полученных доходов соответственно.

По строке 140 отражается доля дохода негосударственного пенсионного фонда от вложений в ценные бумаги, обращающиеся на организованном рынке ценных бумаг, а именно:

({(строка 020 + строка 030 - строка 200 (кроме прочих расходов)) : [положит. знач. (строка 020 + строка 030 - строка 200 (кроме прочих расходов)) + положит. знач. (строка 040 + строка 050 - строка 210 (кроме прочих расходов)) + строка 060 + строка 070 + строка 080 + строка 090 + строка 100 + положит. знач. (строка 110 - строка 220 (кроме прочих расходов)]} x строка 130).

По строке 150 отражается доля дохода негосударственного пенсионного фонда от вложений в ценные бумаги, не обращающиеся на организованном рынке ценных бумаг, а именно:

({(строка 040 + строка 050 - строка 210 (кроме прочих расходов)) : [положит. знач. (строка 020 + строка 030 - строка 200 (кроме прочих расходов)) + положит. знач. (строка 040 + строка 050 - строка 210 (кроме прочих расходов)) + строка 060 + строка 070 + строка 080 + строка 090 + строка 100 + положит. знач. (строка 110 - строка 220 (кроме прочих расходов)]} x строка 130).

По строке 160 отражается доля дохода негосударственного пенсионного фонда в виде процентов по государственным ценным бумагам государств-участников Союзного государства, государственным ценным бумагам субъектов Российской Федерации и муниципальным ценным бумагам, а именно:

({строка 060) : [положит. знач. (строка 020 + строка 030 - строка 200 (кроме прочих расходов)) + положит. знач. (строка 040 + строка 050 - строка 210 (кроме прочих расходов)) + строка 060 + строка 070 + строка 080 + строка 090 + строка 100 + положит. знач. (строка 110 - строка 220 (кроме прочих расходов)]} x строка 130).

По строке 170 отражается доля дохода негосударственного пенсионного фонда в виде процентов по муниципальным ценным бумагам, эмитированным на срок не менее трех лет до 1 января 2007 года, а также по доходам в виде процентов по облигациям с ипотечным покрытием, эмитированным до 1 января 2007 года, и доходам учредителей доверительного управления ипотечным покрытием, полученным на основании приобретения ипотечных сертификатов участия, выданных управляющим ипотечным покрытием до 1 января 2007 года, а именно:

({строка 070 : [положит. знач. (строка 020 + строка 030 - строка 200 (кроме прочих расходов)) + положит. знач. (строка 040 + строка 050 - строка 210 (кроме прочих расходов)) + строка 060 + строка 070 + строка 080 + строка 090 + строка 100 + положит. знач. (строка 110 - строка 220 (кроме прочих расходов)]} x строка 130).

По строке 180 отражается доля дохода негосударственного пенсионного фонда, полученного от осуществления других инвестиций (вложений), а именно:

({(строка 110 - строка 220 (кроме прочих расходов)) : [положит. знач. (строка 020 + строка 030 - строка 200 (кроме прочих расходов)) + положит. знач. (строка 040 + строка 050 - строка 210 (кроме прочих расходов)) + строка 060 + строка 070 + строка 080 + строка 090 + строка 100 + положит. знач. (строка 110 - строка 220 (кроме прочих расходов)]} x строка 130).

14.4. По строке 190 отражаются сумма расходов, связанных с получением дохода от размещения пенсионных резервов, и прочие расходы, связанные с получением дохода от размещения пенсионных резервов, включая вознаграждения управляющей компании, депозитария, профессиональных участников рынка ценных бумаг, расходы на оплату труда сотрудников, занимающихся исключительно размещением пенсионных резервов, обязательные расходы, связанные с хранением, поддержанием в рабочем состоянии имущества, в которое размещены пенсионные резервы, его оценкой в соответствии с законодательством Российской Федерации.

По строке 200 отражаются, в частности:

расходы, связанные с реализацией (или иным выбытием) ценных бумаг, обращающихся на организованном рынке ценных бумаг, определяемые исходя из цены их приобретения, в соответствии с условиями договора, расходов, связанных с приобретением и реализацией (иным выбытием) таких ценных бумаг. Если в цену реализации государственных и муниципальных ценных бумаг, обращающихся на организованном рынке ценных бумаг, включается часть накопленного купонного дохода, то сумма дохода и расхода по таким ценным бумагам исчисляется без накопленного купонного дохода (статьи 281, 287, 328, 329 Кодекса);

сумма накопленного процентного (купонного) дохода, уплаченная налогоплательщиком продавцу ценной бумаги. В расход не включаются суммы накопленного процентного (купонного) дохода, ранее учтенные при налогообложении (пункт 2 статьи 280, статья 328 Кодекса);

Прочие расходы, отраженные также по строке 200, определяются следующим образом:

(строка 190 (кроме расходов по реализации (выбытию) ценных бумаг) x {(строка 020 + строка 030 - строка 200 (кроме прочих расходов)) : [положит. знач. (строка 020 + строка 030 - строка 200 (кроме прочих расходов)) + положит. знач. (строка 040 + строка 050 - строка 210 (кроме прочих расходов)) + положит. знач. (строка 110 - строка 220 (кроме прочих расходов)]}.

По строке 201 отражается сумма отклонения фактических затрат на приобретение ценных бумаг, обращающихся на организованном рынке ценных бумаг, вне организованного рынка ценных бумаг выше максимальной цены сделок на организованном рынке на дату совершения сделки (пункт 5 статьи 280 Кодекса), либо отклонения от расчетной стоимости инвестиционного пая, определенной в порядке, установленном законодательством Российской Федерации об инвестиционных фондах.

В случае, если фактическая (рыночная) цена приобретения ценных бумаг находится в интервале между минимальной и максимальной ценами сделок с указанной ценной бумагой, зарегистрированной организатором торговли на рынке ценных бумаг на дату совершения соответствующей сделки, либо соответствует расчетной стоимости инвестиционного пая, определенной в порядке, установленном законодательством Российской Федерации об инвестиционных фондах, строка 201 не заполняется.

По строке 210 отражаются, в частности:

расходы, связанные с реализацией (или иным выбытием) ценных бумаг, не обращающихся на организованном рынке ценных бумаг, определяемые исходя из цены их приобретения в соответствии с условиями договора, расходов, связанных с приобретением и реализацией (иным выбытием) таких ценных бумаг. Расходами признаются обоснованные и документально подтвержденные затраты, осуществленные (понесенные) налогоплательщиком (пункт 1 статьи 252 Кодекса);

сумма накопленного процентного (купонного) дохода, уплаченная налогоплательщиком продавцу ценной бумаги. При этом в расход не включаются суммы накопленного процентного (купонного) дохода, ранее учтенные при налогообложении (пункт 2 статьи 280, статья 328 Кодекса);

оплаченная стоимость государственных ценных бумаг, полученных в результате новации. Данные по этим строкам заполняются на основании произведенных расчетов оплаченной стоимости в порядке, предусмотренном статьями 2 и 6 Федерального закона N 110-ФЗ;

сумма расходов, связанных с приобретением и реализацией (иным выбытием) государственных ценных бумаг, полученных в результате новации.

Прочие расходы, отраженные также по строке 210, определяются следующим образом:

(строка 190 (кроме расходов по реализации (выбытию) ценных бумаг) x {(строка 040 + строка 050 - строка 210 (кроме прочих расходов)) : [положит. знач. (строка 020 + строка 030 - строка 200 (кроме прочих расходов)) + положит. знач. (строка 040 + строка 050 - строка 210 (кроме прочих расходов)) + положит. знач. (строка 110 - строка 220 (кроме прочих расходов)]}.

По строке 211 отражается сумма отклонения фактических затрат на приобретение ценных бумаг, не обращающихся на организованном рынке, выше максимальной (расчетной) цены с учетом предельного отклонения цен. Данная строка заполняется в случае отклонения фактической цены сделки более чем на 20 процентов в сторону превышения от расчетной цены (пункт 6 статьи 280 Кодекса), либо отклонения от расчетной стоимости пая или в случае если фактическая цена сделки не соответствует сумме денежных средств, на которую выдается один инвестиционный пай и которая определена в соответствии с правилами доверительного управления паевым инвестиционным фондом.

В случае, если фактическая цена реализации или иного выбытия ценных бумаг удовлетворяет условиям, предусмотренным абзацами первым, пятым, шестым, седьмым пункта 6 статьи 280 Кодекса, то строка 211 не заполняется.

По строке 220 отражаются, в частности, расходы, связанные с осуществлением других инвестиций (вложений). По данной строке при реализации или ином выбытии (в том числе погашении) долговых ценных бумаг отражаются проценты, в том числе в виде дисконта, ранее учтенные как внереализационный доход по строке 110 Листа 06 Декларации.

Прочие расходы, отраженные также по строке 220, определяются следующим образом:

(строка 190 (кроме расходов по реализации (выбытию) ценных бумаг) x {(строка 110 - строка 220 (кроме прочих расходов)) : [положит. знач. (строка 020 + строка 030 - строка 200 (кроме прочих расходов)) + положит. знач. (строка 040 + строка 050 - строка 210 (кроме прочих расходов)) + положит. знач. (строка 110 - строка 220 (кроме прочих расходов)]}.

14.5. По строке 230 отражается процент отчислений на уставную деятельность от дохода, полученного от размещения пенсионных резервов, установленный в соответствии с действующим законодательством (Федеральный закон N 75-ФЗ).

14.6. По строке 240 отражаются отчисления на формирование имущества, предназначенного в обеспечение осуществления уставной деятельности фонда в соответствии с подпунктом 4 пункта 2 статьи 296 Кодекса, а также на формирование страхового резерва, осуществляемые в соответствии с подпунктом 3 пункта 2 статьи 296 Кодекса.

Отчисления, отражаемые по строке 240, определяются по данным бухгалтерского учета за отчетный (налоговый) период. Доли отчислений в соответствии с подпунктами 3, 4 пункта 2 статьи 296 Кодекса отражаются по строкам 250 - 320 следующим образом:

сумма строки 240 умножается на показатель прибыли, полученной от соответствующего вида дохода негосударственного пенсионного фонда от размещения пенсионных резервов, и делится на общий показатель прибыли, полученный от сумм дохода негосударственного пенсионного фонда от размещения пенсионных резервов, рассчитанного исходя из ставок рефинансирования Банка России, действующих в периоде расчета, и суммы размещения резерва, а именно:

(строка 240 x {(строка 020 + строка 030 - строка 200) : [положит. знач. (строка 020 + строка 030 - строка 200) + положит. знач. (строка 040 + строка 050 - строка 210) + строка 060 + строка 070 + строка 080 + строка 090 + строка 100 + положит. знач. (строка 110 - строка 220)]};

(строка 240 x {(строка 040 + строка 050 - строка 210) : [положит. знач. (строка 020 + строка 030 - строка 200) + положит. знач. (строка 040 + строка 050 - строка 210) + строка 060 + строка 070 + строка 080 + строка 090 + строка 100 + положит. знач. (строка 110 - строка 220]};

(строка 240 x ({строка 060) : [положит. знач. (строка 020 + строка 030 - строка 200) + положит. знач. (строка 040 + строка 050 - строка 210) + строка 060 + строка 070 + строка 080 + строка 090 + строка 100 + положит. знач. (строка 110 - строка 220]};

(строка 240 x {строка 070 : [положит. знач. (строка 020 + строка 030 - строка 200) + положит. знач. (строка 040 + строка 050 - строка 210) + строка 060 + строка 070 + строка 080 + строка 090 + строка 100 + положит. знач. (строка 110 - строка 220)]};

(строка 240 x {строка 080 : [положит. знач. (строка 020 + строка 030 - строка 200) + положит. знач. (строка 040 + строка 050 - строка 210) + строка 060 + строка 070 + строка 080 + строка 090 + строка 100 + положит. знач. (строка 110 - строка 220]};

(строка 240 x {строка 090 : [положит. знач. (строка 020 + строка 030 - строка 200 (кроме прочих расходов)) + положит. знач. (строка 040 + строка 050 - строка 210 (кроме прочих расходов)) + строка 060 + строка 070 + строка 080 + строка 090 + строка 100 + положит. знач. (строка 110 - строка 220]};

(строка 240 x {строка 100 : [положит. знач. (строка 020 + строка 030 - строка 200) + положит. знач. (строка 040 + строка 050 - строка 210) + строка 060 + строка 070 + строка 080 + строка 090 + строка 100 + положит. знач. (строка 110 - строка 220]};

(строка 240 x {(строка 110 - строка 220) : [положит. знач. (строка 020 + строка 030 - строка 200) + положит. знач. (строка 040 + строка 050 - строка 210) + строка 060 + строка 070 + строка 080 + строка 090 + строка 100 + положит. знач. (строка 110 - строка 220)]}.

Отчисления в соответствии с подпунктами 3 и 4 пункта 2 статьи 296 Кодекса, указанные в строке 240 Листа 06 Декларации, подлежат переносу в строку 010 Листа 02 Декларации.

14.7. В строке 330 отражается прибыль (убыток) от вложений в ценные бумаги, обращающиеся на организованном рынке ценных бумаг (строка 020 + 030 - строка 140 - строка 200 - строка 250).

Если при расчете по строке 330 получена прибыль, то налогоплательщик вправе исключить из прибыли сумму, отраженную по строке 340.

По строке 340 отражаются суммы, исключаемые из прибыли от вложений в ценные бумаги, обращающиеся на организованном рынке ценных бумаг, в частности, положительное сальдо от переоценки ценных бумаг по рыночной стоимости, ранее включенное в налоговую базу по налогу на прибыль в доле, приходящейся на реализованные (выбывшие) государственные ценные бумаги (для первичных владельцев ценных бумаг, полученных в результате новации).

Если при расчете по строке 330 результата от вложения пенсионных резервов в ценные бумаги, обращающиеся на организованном рынке ценных бумаг, получен убыток (строка 020 + строка 030 - строка 140 - строка 200 - строка 250), налоговая база по таким операциям признается равной нулю, а сумма убытка переносится в порядке, установленном в пункте 10 статьи 280 Кодекса.

По строке 350 отражается прибыль (убыток) от вложений в ценные бумаги, не обращающиеся на организованном рынке ценных бумаг (строка 040 + строка 050 - строка 150 - строка 210 - строка 260).

Если при расчете по строке 350 получена прибыль, то налогоплательщик вправе исключить из прибыли сумму, отраженную по строке 360.

По строке 360 отражается сумма положительного сальдо курсовых разниц по ОВГВЗ III серии, приходящихся на реализованные (выбывшие) государственные ценные бумаги (для первичных владельцев).

Если при расчете по строке 350 результата от вложения пенсионных резервов в ценные бумаги, не обращающиеся на организованном рынке ценных бумаг, получен убыток (строка 040 + строка 050 - строка 150 - строка 210 - строка 260), налоговая база по таким операциям признается равной нулю, а сумма убытка переносится в порядке, установленном в пункте 10 статьи 280 Кодекса.

По строке 370 отражается доход в виде процентов по государственным ценным бумагам государств-участников Союзного государства, государственным ценным бумагам субъектов Российской Федерации и муниципальным ценным бумагам (строка 060 - строка 160 - строка 270). Положительное значение данной строки отражается в строке 010 Листа 04 Декларации.

По строке 380 отражается доход в виде процентов по муниципальным ценным бумагам, эмитированным на срок не менее трех лет до 1 января 2007 года, а также доход в виде процентов по облигациям с ипотечным покрытием, эмитированным до 1 января 2007 года, и доход учредителей доверительного управления ипотечным покрытием, полученным на основании приобретения ипотечных сертификатов участия, выданных управляющим ипотечным покрытием до 1 января 2007 года (строка 070 - строка 170 - строка 280). Положительное значение данной строки отражается в строке 010 Листа 04 Декларации. При отрицательном значении строки 380 Листа 06 Декларации по строке 010 Листа 04 Декларации отражается значение строки 380 Листа 06 Декларации за предыдущий отчетный период.

По строке 390 отражается прибыль от осуществления других инвестиций (строка 110 - строка 180 - строка 220 - строка 320).

В строке 400 отражается сумма, исключаемая из прибыли по строке 390, в виде суммы положительного сальдо курсовых разниц, возникших с даты поступления иностранной валюты на счет предприятия или организации и до даты принятия ОВГВЗ III серии к бухгалтерскому учету, в доле, приходящейся на реализованные (выбывшие) государственные ценные бумаги (для первичных владельцев).

Если при расчете по строке 390 получен убыток, рассчитанный как строка 110 - строка 180 - строка 220 - строка 320, налоговая база признается равной нулю, а сумма убытка, выраженная отрицательным значением строки 390, подлежит переносу в порядке, установленном статьей 283 Кодекса.

14.8. По строке 420 отражается сумма убытка или части убытка, полученного в предыдущем (предыдущих) налоговом (налоговых) периоде (периодах) от вложения пенсионных резервов в ценные бумаги, обращающиеся на организованном рынке ценных бумаг (строка 440 Листа 06 Декларации за предыдущий налоговый период).

По строке 430 отражается сумма убытка, признаваемая в отчетном (налоговом) периоде в целях налогообложения от вложения пенсионных резервов в ценные бумаги, обращающиеся на организованном рынке ценных бумаг (пункт 10 статьи 280 и статья 283 Кодекса).

14.9. По строке 460 отражается сумма убытка или части убытка, полученного в предыдущем (предыдущих) налоговом (налоговых) периоде (периодах) от вложения пенсионных резервов в ценные бумаги, не обращающиеся на организованном рынке ценных бумаг (строка 480 Листа 06 Декларации за предыдущий налоговый период).

По строке 470 отражается сумма убытка, признаваемая в отчетном (налоговом) периоде в целях налогообложения от вложения пенсионных резервов в ценные бумаги, обращающиеся на организованном рынке ценных бумаг (пункт 10 статьи 280 и статья 283 Кодекса).

По строке 480 отражается сумма неучтенного убытка, подлежащего переносу на будущий отчетный (налоговый) период.

По строке 490 отражается налоговая база от осуществления других инвестиций.

14.10. По строке 500 отражается сумма убытка или части убытка, полученного в предыдущем (предыдущих) налоговом (налоговых) периоде (периодах) от вложения пенсионных резервов в ценные бумаги, обращающиеся на организованном рынке ценных бумаг (строка 520 Листа 06 Декларации за предыдущий налоговый период).

По строке 510 отражается сумма убытка, признаваемая в отчетном (налоговом) периоде в целях налогообложения от вложения пенсионных резервов в ценные бумаги, обращающиеся на организованном рынке ценных бумаг (пункт 10 статьи 280 и статья 283 Кодекса).

По строке 520 отражается сумма неучтенного убытка, подлежащего переносу на будущий отчетный (налоговый) период.

14.11. По строке 530 отражается налоговая база от размещения пенсионных резервов (строка 410 - строка 430 + строка 450 - строка 470 + строка 490 - строка 510), если строки 410, 450 и 490 > 0.

Сумма, указанная по строке 530, включается в показатель строки 100 Листа 02 Декларации.

Доходы, полученные от уставной деятельности фондов, учитываются в соответствии со статьями 249, 250 Кодекса.

Доходы и расходы, связанные с обеспечением уставной деятельности фонда (доходы от реализации имущества и т.п.), отражаются соответственно в строках 010 и 030 Листа 02 Декларации.

Целевыми поступлениями негосударственных пенсионных фондов в соответствии с подпунктами 5 и 6 пункта 2 статьи 251 Кодекса признаются совокупный вклад учредителей негосударственных пенсионных фондов и пенсионные взносы в негосударственные пенсионные фонды, если они в полном объеме направляются на формирование пенсионных резервов негосударственного пенсионного фонда.

Целевые поступления отражаются негосударственным пенсионным фондом в Отчете о целевом использовании имущества (в том числе денежных средств), работ, услуг, полученных в рамках благотворительной деятельности, целевых поступлений, целевого финансирования Декларации (Лист 07).

При нецелевом использовании таких средств с момента, когда негосударственный фонд фактически использовал их не по целевому назначению (нарушил условия предоставления этих средств), они признаются доходом негосударственного пенсионного фонда и для целей налогообложения подлежат включению в состав внереализационных доходов и отражаются по строке 020 Листа 02 Декларации.

Раздел XV. Порядок заполнения Листа 07 "Отчет о целевом использовании имущества (в том числе денежных средств), работ, услуг, полученных в рамках благотворительной деятельности, целевых поступлений, целевого финансирования" Декларации

15.1. "Отчет о целевом использовании имущества (в том числе денежных средств), работ, услуг, полученных в рамках благотворительной деятельности, целевых поступлений, целевого финансирования" (Лист 07 Декларации) (далее - Отчет) составляют налогоплательщики, получившие средства целевого финансирования, целевые поступления и другие средства, указанные в пунктах 1 и 2 статьи 251 Кодекса. В Отчет не включаются средства в виде бюджетных ассигнований, выделяемых бюджетным учреждениям, средства в виде субсидий автономным учреждениям (с 1 января 2011 года – в Отчет не включаются средства в виде лимитов бюджетных обязательств (бюджетных ассигнований), доведенных в установленном порядке до казенных учреждений, а также в виде субсидий, предоставленных бюджетным учреждениям и автономным учреждениям).

Исходя из видов полученных организацией средств целевого назначения, организация выбирает соответствующие им наименования и коды из приведенной в Приложении N 3 к настоящему Порядку таблицы и переносит в графу 1.

В Отчет переносятся данные предыдущего налогового периода по полученным, но не использованным средствам, срок использования которых не истек, а также по которым не имеется срока использования. При этом в графе 2 указывается дата поступления средств на счета или в кассу организации либо дата получения организацией имущества (работ, услуг), имеющих срок использования, а в графе 3 - размер средств, срок использования которых в предыдущем налоговом периоде не истек, а также неиспользованных средств, не имеющих срока использования, отраженных в графе 6 отчета за предыдущий налоговый период. Далее в отчете приводятся данные о средствах, полученных в налоговом периоде, за который составляется отчет.

Графы 2 и 5 заполняют благотворительные организации, образованные в соответствии с Федеральным законом от 11 августа 1995 г. N 135-ФЗ "О благотворительной деятельности и благотворительных организациях" (Собрание законодательства Российской Федерации, 1995, N 33, ст. 3340; 2002, N 12, ст. 1093; N 30, ст. 3029; 2003, N 27, ст. 2708; 2004, N 35, ст. 3607; 2007, N1, ст. 39; 2009, N 1, ст. 17), некоммерческие организации при получении средств целевого финансирования и целевых поступлений, предоставленных передающей стороной с указанием срока использования, и коммерческие организации, получившие средства целевого финансирования согласно пункту 1 статьи 251 Кодекса, по которым установлен срок использования.

Указанные в отчете в графе 7 доходы подлежат включению в состав внереализационных доходов в момент, когда получатель таких доходов фактически использовал их не по целевому назначению (нарушил условия их получения) (пункт 14 статьи 250 Кодекса). При этом для доходов в виде использованных не по назначению полученных целевых средств датой получения дохода признается дата осуществления расходов (подпункт 9 пункта 4 статьи 271 Кодекса).

15.2. При получении целевых средств, соответствующих кодам с 010 по 110, приведенных в Приложении N 2 к настоящему Порядку, необходимо учесть, что к средствам целевого финансирования относится имущество, полученное налогоплательщиком и использованное им по назначению, определенному организацией (физическим лицом) - источником целевого финансирования (подпункт 14 пункта 1 статьи 251 Кодекса).

Организации, получившие средства целевого финансирования, обязаны вести раздельный учет доходов и расходов, полученных (произведенных) в рамках целевого финансирования. При отсутствии такого учета у организации, получившей средства целевого финансирования, указанные средства рассматриваются как подлежащие налогообложению с даты их получения (подпункт 14 пункта 1 статьи 251 Кодекса).

По коду 010 указываются целевые средства, соответствующие определению понятия "гранты", приведенному в подпункте 14 пункта 1 статьи 251 Кодекса.

Целевые средства, соответствующие коду 080, подлежат включению в состав внереализационных доходов в случае, когда получатель фактически использовал такие средства не по целевому назначению либо не использовал по целевому назначению в течение одного года после окончания налогового периода, в котором они поступили.

При получении целевых средств, соответствующих кодам с 120 по 324, необходимо учитывать, что организации - получатели целевых поступлений обязаны вести отдельный учет доходов (расходов), полученных (произведенных) в рамках целевых поступлений (абзац 1 пункта 2 статьи 251 Кодекса). При отсутствии такого учета у некоммерческих организаций, получивших средства целевых поступлений, указанные средства рассматриваются как подлежащие налогообложению с даты их получения.

Основные средства, нематериальные активы и другое имущество отражаются в отчете по рыночной стоимости.

Отчисления адвокатских палат субъектов Российской Федерации на общие нужды Федеральной палаты и отчисления адвокатов на общие нужды адвокатской палаты соответствующего субъекта Российской Федерации, произведенные в соответствии с Федеральным законом от 31 мая 2002 г. N 63-ФЗ "Об адвокатской деятельности и адвокатуре в Российской Федерации" (Собрание законодательства Российской Федерации, 2002, N 23, ст. 2102; 2003, N 44, ст. 4262; 2004, N 35, ст. 3607; N 52, ст. 5267; 2007, N 31, ст. 4011, N 50, ст.6233; 2008, N 30,ст. 3616), отражаются, соответственно, по строкам 230 и 240.

Отчисления адвокатов на содержание соответствующей коллегии адвокатов или адвокатского бюро, произведенные в порядке и размерах, определенных вышеуказанным Федеральным законом, отражаются по строке 250.

Раздел XVI. Порядок заполнения Приложения к налоговой декларации "Доходы, не учитываемые при определении налоговой базы, расходы, учитываемые для целей налогообложения отдельными категориями налогоплательщиков"

В Приложении к налоговой декларации указываются доходы, не учитываемые при определении налоговой базы, а также расходы, учитываемые для целей налогообложения отдельными категориями налогоплательщиков, перечень которых приведен в Приложении N 4 к настоящему Порядку.

С указанием кодов с 510 по 600 приводятся данные о суммах полученных налогоплательщиком в отчетном (налоговом) периоде доходов, не подлежащих учету при определении налоговой базы по налогу на прибыль (графа 1 Приложения).

С указанием кодов с 650 по 950 приводятся данные о суммах расходов, учтенных для целей налогообложения в отчетном (налоговом) периоде отдельными категориями налогоплательщиков (графа 3 Приложения).

При этом по кодам 670 - 678 указывается сумма амортизации, исчисленная по амортизируемым основным средствам с применением к основной норме амортизации специальных коэффициентов в соответствии со статьей 259.3 Кодекса.

При отсутствии показателей по каким-либо кодам, эти коды в Приложении к налоговой декларации не указываются.

Приложение N 1
к Порядку заполнения налоговой
декларации по налогу на прибыль
организаций, утвержденному
приказом ФНС России
от . .2010 N

КОДЫ, ОПРЕДЕЛЯЮЩИЕ ОТЧЕТНЫЙ (НАЛОГОВЫЙ) ПЕРИОД <*>

Код Наименование
21 первый квартал
31 полугодие
33 девять месяцев
34 год
35 один месяц
36 два месяца
37 три месяца
38 четыре месяца
39 пять месяцев
40 шесть месяцев
41 семь месяцев
42 восемь месяцев
43 девять месяцев
44 десять месяцев
45 одиннадцать месяцев
46 год
50 последний налоговый период при реорганизации (ликвидации) организации

<*> Коды в диапазоне с 35 по 46 указываются налогоплательщиками, уплачивающими ежемесячные авансовые платежи исходя из фактически полученной прибыли.

Коды представления налоговой декларации по налогу на прибыль организаций в налоговый орган

Код Наименование
213 По месту учета в качестве крупнейшего налогоплательщика
214 По месту нахождения российской организации, не являющейся крупнейшим налогоплательщиком
215 По месту нахождения правопреемника, не являющегося крупнейшим налогоплательщиком
216 По месту учета правопреемника, являющегося крупнейшим налогоплательщиком
220 По месту нахождения обособленного подразделения российской организации
223 По месту нахождения (учета) российской организации при представлении декларации по закрытому обособленному подразделению
231 По месту нахождения налогового агента - организации

Коды форм реорганизации и код ликвидации организации (обособленного подразделения)

Код Наименование
1 Преобразование
2 Слияние
3 Разделение
5 Присоединение
6 Разделение с одновременным присоединением
0 Ликвидация

Коды, определяющие способ представления налоговой декларации по налогу на прибыль организаций в налоговый орган

Код Наименование
01 на бумажном носителе (по почте)
02 на бумажном носителе (лично)
03 на бумажном носителе с дублированием на съемном носителе (лично)
04 по телекоммуникационным каналам связи с ЭЦП
05 другое
08 на бумажном носителе с дублированием на съемном носителе (по почте)
09 на бумажном носителе с использованием штрих-кода (лично)
10 на бумажном носителе с использованием штрих-кода (по почте)

Приложение N 2
к Порядку заполнения налоговой
декларации по налогу на прибыль
организаций, утвержденному
приказом ФНС России
от . .2010 N

СПРАВОЧНИК "КОДЫ СУБЪЕКТОВ РОССИЙСКОЙ ФЕДЕРАЦИИ"

Код Название региона
01 Республика Адыгея (Адыгея)
02 Республика Башкортостан
03 Республика Бурятия
04 Республика Алтай
05 Республика Дагестан
06 Республика Ингушетия
07 Кабардино-Балкарская Республика
08 Республика Калмыкия
09 Карачаево-Черкесская Республика
10 Республика Карелия
11 Республика Коми
12 Республика Марий Эл
13 Республика Мордовия
14 Республика Саха (Якутия)
15 Республика Северная Осетия - Алания
16 Республика Татарстан (Татарстан)
17 Республика Тыва
18 Удмуртская Республика
19 Республика Хакасия
20 Чеченская Республика
21 Чувашская Республика - Чувашия
22 Алтайский край
23 Краснодарский край
24 Красноярский край
25 Приморский край
26 Ставропольский край
27 Хабаровский край
28 Амурская область
29 Архангельская область
30 Астраханская область
31 Белгородская область
32 Брянская область
33 Владимирская область
34 Волгоградская область
35 Вологодская область
36 Воронежская область
37 Ивановская область
38 Иркутская область
39 Калининградская область
40 Калужская область
41 Камчатский край
42 Кемеровская область
43 Кировская область
44 Костромская область
45 Курганская область
46 Курская область
47 Ленинградская область
48 Липецкая область
49 Магаданская область
50 Московская область
51 Мурманская область
52 Нижегородская область
53 Новгородская область
54 Новосибирская область
55 Омская область
56 Оренбургская область
57 Орловская область
58 Пензенская область
59 Пермский край
60 Псковская область
61 Ростовская область
62 Рязанская область
63 Самарская область
64 Саратовская область
65 Сахалинская область
66 Свердловская область
67 Смоленская область
68 Тамбовская область
69 Тверская область
70 Томская область
71 Тульская область
72 Тюменская область
73 Ульяновская область
74 Челябинская область
75 Забайкальский край
76 Ярославская область
77 г. Москва
78 Санкт-Петербург
79 Еврейская автономная область
83 Ненецкий автономный округ
86 Ханты-Мансийский автономный округ - Югра
87 Чукотский автономный округ
89 Ямало-Ненецкий автономный округ
99 Иные территории, включая город и космодром Байконур

Приложение N 3
к Порядку заполнения налоговой
декларации по налогу на прибыль
организаций, утвержденному
приказом ФНС России
от . .2010 N

ПЕРЕЧЕНЬ
ИМУЩЕСТВА (В ТОМ ЧИСЛЕ ДЕНЕЖНЫХ СРЕДСТВ), РАБОТ, УСЛУГ, ПОЛУЧЕННЫХ В РАМКАХ БЛАГОТВОРИТЕЛЬНОЙ ДЕЯТЕЛЬНОСТИ, ЦЕЛЕВЫХ ПОСТУПЛЕНИЙ, ЦЕЛЕВОГО ФИНАНСИРОВАНИЯ

Наименование полученных целевых средств Код вида поступлений
Целевое финансирование в виде:  
грантов 010
инвестиций, полученных при проведении инвестиционных конкурсов (торгов) в порядке, установленном законодательством Российской Федерации 020
инвестиций, полученных от иностранных инвесторов на финансирование капитальных вложений производственного назначения, при условии использования их в течение одного календарного года с момента получения 030
средств дольщиков и (или) инвесторов, аккумулированных на счетах организации-застройщика 040
средств, полученных обществом взаимного страхования от организаций - членов общества взаимного страхования 050
средств, полученных из Российского фонда фундаментальных исследований, Российского фонда технологического развития, Российского гуманитарного научного фонда, Фонда содействия развитию малых форм предприятий в научно-технической сфере, Федерального фонда производственных инноваций, а также из иных фондов поддержки научной и (или) научно-технической деятельности, зарегистрированных в порядке, предусмотренном Федеральным законом от 23 августа 1996 года N 127-ФЗ "О науке и государственной научно-технической политике" (Собрание законодательства Российской Федерации, 1996, N 35, ст. 4137; 1998, N 30, ст. 3607; N 51, ст. 6271; 2000, N 2, ст. 162; 2001, N 1, ст. 2, ст. 20; N 53, ст. 5030; 2002, N 52, ст. 5132; 2003, N 52, ст. 5038; 2004, N 35, ст. 3607; 2005, N 27, ст. 2715; 2006, N 1, ст. 10; N 50, ст. 5280; 2007, N 49, ст. 6069; 2008, N 30 (ч. II), ст. 3616; 2009, N 1, ст.17, N 7, ст. 786, N 31, ст. 3923, N 52 (ч. 1), ст. 6434; 2010, N 31, ст. 4167) (далее - Федеральный закон "О науке и государственной научно-технической политике"), по перечню, утверждаемому Правительством Российской Федерации 060
средств, поступивших на формирование:  
- Российского фонда технологического развития; 070
- иных отраслевых и межотраслевых фондов финансирования научно-исследовательских и опытно-конструкторских работ, зарегистрированных в порядке, предусмотренном Федеральным законом "О науке и государственной научно-технической политике" 071
средств, полученных предприятиями и организациями, в состав которых входят особо радиационно опасные и ядерно опасные производства и объекты, из резервов, предназначенных для обеспечения безопасности указанных производств и объектов на всех стадиях жизненного цикла и их развития в соответствии с законодательством Российской Федерации об использовании атомной энергии 080
средств сборов за аэронавигационное обслуживание полетов воздушных судов в воздушном пространстве Российской Федерации, полученных специально уполномоченным органом в области гражданской авиации 090
страховых взносов банков в фонд страхования вкладов в соответствии с федеральным законом о страховании вкладов физических лиц в банках Российской Федерации 100
средств, получаемых медицинскими организациями, осуществляющими медицинскую деятельность в системе обязательного медицинского страхования, за оказание медицинских услуг застрахованным лицам от страховых организаций, осуществляющих обязательное медицинское страхование этих лиц 110
Целевые поступления на содержание некоммерческих организаций и ведение ими уставной деятельности:  
вступительные взносы, членские взносы, полученные в соответствии с законодательством Российской Федерации о некоммерческих организациях 120
паевые взносы 130
пожертвования, признаваемые таковыми в соответствии с Гражданским кодексом Российской Федерации (Собрание законодательства Российской Федерации, 1996, N 5, ст. 410; 2007, N 1(ч.1), ст.39) 140
отчисления на формирование в установленном статьей 324 Кодекса порядке резерва на проведение ремонта, капитального ремонта общего имущества, которые производятся товариществу собственников жилья, жилищному кооперативу, садоводческому, садово-огородному, гаражно-строительному, жилищно-строительному кооперативу или иному специализированному потребительскому кооперативу их членами 141
целевые поступления на формирование:  
- Российского фонда технологического развития; 150
- иных отраслевых и межотраслевых фондов финансирования научно-исследовательских и опытно-конструкторских работ, зарегистрированных в порядке, предусмотренном Федеральным законом "О науке и государственной научно-технической политике" 151
имущество, переходящее некоммерческим организациям по завещанию в порядке наследования 160
суммы финансирования, выделяемые на осуществление уставной деятельности некоммерческих организаций из:  
- федерального бюджета; 170
- бюджетов субъектов Российской Федерации; 171
- местных бюджетов; 172
- бюджетов государственных внебюджетных фондов 173
с 1 января 2011 года: средства, предоставленные на осуществление уставной деятельности некоммерческих организаций из:  
- федерального бюджета; 170
- бюджетов субъектов Российской Федерации; 171
- местных бюджетов; 172
- бюджетов государственных внебюджетных фондов 173
средства и иное имущество, полученные на осуществление благотворительной деятельности 180
совокупный вклад учредителей негосударственных пенсионных фондов 190
пенсионные взносы в негосударственные пенсионные фонды, если они в размере не менее 97 процентов направляются на формирование пенсионных резервов негосударственного пенсионного фонда 200
пенсионные накопления, в том числе страховые взносы по обязательному пенсионному страхованию, предназначенные на финансирование накопительной части трудовой пенсии в соответствии с законодательством Российской Федерации 210
поступления от собственников созданным ими учреждениям 220
отчисления адвокатских палат субъектов Российской Федерации на общие нужды Федеральной палаты адвокатов в размерах и порядке, которые определяются Всероссийским съездом адвокатов 230
отчисления адвокатов на общие нужды адвокатской палаты соответствующего субъекта Российской Федерации в размерах и порядке, которые определяются ежегодным собранием (конференцией) адвокатов адвокатской палаты этого субъекта Российской Федерации 240
отчисления адвокатов на содержание соответствующей коллегии адвокатов или адвокатского бюро 250
средства, поступившие профсоюзным организациям в соответствии с коллективными договорами (соглашениями) на проведение профсоюзными организациями социально-культурных и других мероприятий, предусмотренных их уставной деятельностью 260
средства, полученные структурными организациями Российской оборонной спортивно-технической организации (РОСТО):  
- от федерального органа исполнительной власти, уполномоченного в области обороны; 270
- другого органа исполнительной власти (кроме указанного по коду 270) по генеральному договору 271
целевые отчисления от организаций, входящих в структуру РОСТО, используемые в соответствии с учредительными документами на подготовку в соответствии с законодательством Российской Федерации граждан по военно-учетным специальностям, военно-патриотическое воспитание молодежи, развитие авиационных, технических и военно-прикладных видов спорта 280
имущество (включая денежные средства) и (или) имущественные права, которые получены религиозными организациями на осуществление уставной деятельности 290
средства, полученные профессиональным объединением страховщиков, созданным в соответствии с Федеральным законом от 25.04.2002 N 40-ФЗ "Об обязательном страховании гражданской ответственности владельцев транспортных средств" (Собрание законодательства Российской Федерации, 2002, N 18, ст. 1720; N 52, ст. 5132; 2003, N 26, ст. 2566; 2005, N 1, ст. 25; N 30, ст. 3114; 2006, N 48, ст.4942; 2007, N 1 (ч. 1), ст.29, N 49, ст.6067;2008, N 30 (ч. 2), ст.3616, N52 (ч. 1), ст. 6236; 2009, N1, ст.17, N 9, ст. 1045, N52 (ч. 1), ст. 6420, 6438; 2010, N6, ст. 565, N 17 ст. 1988) (далее - Федеральный закон "Об обязательном страховании гражданской ответственности владельцев транспортных средств"), и которые предназначены для финансирования компенсационных выплат, предусмотренных законодательством Российской Федерации об обязательном страховании гражданской ответственности владельцев транспортных средств 300
средства, полученные профессиональным объединением страховщиков, созданным в соответствии с Федеральным законом "Об обязательном страховании гражданской ответственности владельцев транспортных средств", и которые предназначены для формирования фондов в соответствии с требованиями международных систем обязательного страхования гражданской ответственности владельцев транспортных средств, к которым присоединилась Российская Федерация 310
средства, полученные в соответствии с законодательством Российской Федерации об обязательном страховании гражданской ответственности владельцев транспортных средств указанным профессиональным объединением страховщиков в виде сумм возмещения компенсационных выплат и расходов, понесенных в связи с рассмотрением требований потерпевших о компенсационных выплатах 320
денежные средства, полученные некоммерческими организациями на формирование целевого капитала, которое осуществляется в порядке, установленном Федеральным законом от 30 декабря 2006 г. N 275-ФЗ "О порядке формирования и использования целевого капитала некоммерческих организаций" (Собрание законодательства Российской Федерации, 2007, N 1, ст. 38; 2009, N48, ст. 5731) (далее - Федеральный закон "О порядке формирования и использования целевого капитала некоммерческих организаций") 321
денежные средства, полученные некоммерческими организациями - собственниками целевого капитала от управляющих компаний, осуществляющих доверительное управление имуществом, составляющим целевой капитал, в соответствии с Федеральным законом "О порядке формирования и использования целевого капитала некоммерческих организаций" 322
денежные средства, полученные некоммерческими организациями от специализированных организаций управления целевым капиталом в соответствии с Федеральным законом "О порядке формирования и использования целевого капитала некоммерческих организаций" 323
имущественные права в виде права безвозмездного пользования государственным и муниципальным имуществом, полученные по решениям органов государственной власти и органов местного самоуправления некоммерческими организациями на ведение ими уставной деятельности 324
Средства и иное имущество, полученные в виде безвозмездной помощи (содействия) в порядке, установленном Федеральным законом от 4 мая 1999 г. N 95-ФЗ "О безвозмездной помощи (содействии) Российской Федерации и внесении изменений и дополнений в отдельные законодательные акты Российской Федерации о налогах и об установлении льгот по платежам в государственные внебюджетные фонды в связи с осуществлением безвозмездной помощи (содействия) Российской Федерации" (Собрание законодательства Российской Федерации, 1999, N18, ст. 2221; 2000, N 32, ст. 3341; 2001, N 33, ст. 3413; 2002, N 48, ст. 4742; 2003, N 2, ст. 160; N 46, ст. 4435; 2004, N 35, ст. 3607; 2008, N 30 (ч.2), ст. 3616) 340
Основные средства и нематериальные активы, безвозмездно полученные в соответствии с международными договорами Российской Федерации, а также в соответствии с законодательством Российской Федерации атомными станциями для повышения их безопасности, используемые для производственных целей 350
Имущество, полученное государственными и муниципальными учреждениями по решению органов исполнительной власти 360
Имущество и (или) имущественные права, полученные организациями государственного запаса специального (радиоактивного) сырья и делящихся материалов Российской Федерации от операций с материальными ценностями государственных запасов специального (радиоактивного) сырья и делящихся материалов и направленные на восстановление и содержание указанных запасов 370
Имущество, безвозмездно полученное государственными и муниципальными образовательными учреждениями, а также негосударственными образовательными учреждениями, имеющими лицензии на право ведения образовательной деятельности, на ведение уставной деятельности 380
Основные средства, полученные организациями, входящими в структуру РОСТО (при передаче их между двумя и более организациями, входящими в структуру РОСТО), использованные на подготовку граждан по военно-учетным специальностям, военно-патриотическое воспитание молодежи, развитие авиационных, технических и военно-прикладных видов спорта в соответствии с законодательством Российской Федерации 390
Средства и иное имущество, полученные унитарными предприятиями от собственника имущества этого предприятия или уполномоченного им органа 400
Имущество (включая денежные средства) и (или) имущественные права, полученные религиозной организацией в связи с совершением религиозных обрядов и церемоний и от реализации религиозной литературы и предметов религиозного назначения 410
Имущество (работы, услуги), полученные медицинскими организациями, осуществляющими медицинскую деятельность в системе обязательного медицинского страхования, от страховых организаций, осуществляющих обязательное медицинское страхование, за счет резерва финансирования предупредительных мероприятий, используемого в установленном порядке 420
Средства, поступившие общественным организациям инвалидов на осуществление деятельности этих организаций от организаций, использующих труд инвалидов, в которых инвалиды от общего числа работников составляют не менее 50 процентов и доля расходов на оплату труда инвалидов в расходах на оплату труда составляет не менее 25 процентов 430
Средства, поступившие общественным организациям инвалидов на осуществление деятельности этих организаций от учреждений, единственным собственником имущества которых являются общественные организации инвалидов 440
Средства в виде сумм прибыли, полученной от реализации религиозной литературы и предметов религиозного назначения, поступившие религиозным организациям на осуществление уставной деятельности от налогоплательщиков- организаций, уставный (складочный) капитал которых состоит полностью из вклада этих религиозных организаций 450

Приложение N 4
к Порядку заполнения налоговой
декларации по налогу на прибыль
организаций, утвержденному
приказом ФНС России
от . .2010 N

ПЕРЕЧЕНЬ
ДОХОДОВ, НЕ УЧИТЫВАЕМЫХ ПРИ ОПРЕДЕЛЕНИИ НАЛОГОВОЙ БАЗЫ, РАСХОДОВ, УЧИТЫВАЕМЫХ ДЛЯ ЦЕЛЕЙ НАЛОГООБЛОЖЕНИЯ ОТДЕЛЬНЫМИ КАТЕГОРИЯМИ НАЛОГОПЛАТЕЛЬЩИКОВ

Наименование доходов, расходов Код вида доходов, расходов
Доходы, не учитываемые при определении налоговой базы:  
в виде стоимости полученных сельскохозяйственными товаропроизводителями мелиоративных и иных объектов сельскохозяйственного назначения (включая внутрихозяйственные водопроводы, газовые и электрические сети), построенных за счет средств бюджетов всех уровней 510
в виде сумм кредиторской задолженности налогоплательщика по уплате налогов и сборов, пеней и штрафов перед бюджетами разных уровней, по уплате взносов, пеней и штрафов перед бюджетами государственных внебюджетных фондов, списанных и (или) уменьшенных иным образом в соответствии с законодательством Российской Федерации или по решению Правительства Российской Федерации 520
в виде сумм, полученных операторами универсального обслуживания, из резерва универсального обслуживания в соответствии с законодательством Российской Федерации в области связи 530
в виде имущества, включая денежные средства, и (или) имущественных прав, которые получены ипотечным агентом в связи с его уставной деятельностью 540
в виде капитальных вложений в форме неотделимых улучшений арендованного имущества, произведенных арендатором, а также капитальные вложения в предоставленные по договору безвозмездного пользования объекты основных средств в форме неотделимых улучшений, произведенных организацией-ссудополучателем 550
доходы судовладельцев, полученные от эксплуатации судов, зарегистрированных в Российском международном реестре судов. Для целей настоящей главы под эксплуатацией судов, зарегистрированных в Российском международном реестре судов, понимается использование таких судов для перевозок грузов, пассажиров и их багажа и оказания иных связанных с осуществлением указанных перевозок услуг при условии, что пункт отправления и (или) пункт назначения расположены за пределами территории Российской Федерации, а также сдача таких судов в аренду для оказания таких услуг 560
доходы банка развития - государственной корпорации 570
доходы налогоплательщиков, являющихся российскими организаторами Олимпийских игр и Паралимпийских игр в соответствии со статьей 3 Федерального закона от 1 декабря 2007 года N 310-ФЗ "Об организации и о проведении XXII Олимпийских зимних игр и XI Паралимпийских зимних игр 2014 года в городе Сочи, развитии города Сочи как горноклиматического курорта и внесении изменений в отдельные законодательные акты Российской Федерации" (Собрание законодательства Российской Федерации, 2007, N 49, ст. 6071; 2009, N 26, ст. 3123; 2010, N 32, ст. 4298) (далее - Федеральный закон "Об организации и о проведении XXII Олимпийских зимних игр и XI Паралимпийских зимних игр 2014 года в городе Сочи, развитии города Сочи как горноклиматического курорта и внесении изменений в отдельные законодательные акты Российской Федерации"), полученные в связи с организацией и проведением XXII Олимпийских зимних игр и XI Паралимпийских зимних игр 2014 года в городе Сочи, включая доходы от размещения временно свободных денежных средств, эксплуатации олимпийских объектов и другие доходы, при условии направления полученных доходов на цели деятельности, предусмотренные для российских организаторов Олимпийских игр и Паралимпийских игр законодательством Российской Федерации, а также их уставными документами 580
доходы налогоплательщиков, являющихся российскими маркетинговыми партнерами Международного олимпийского комитета в соответствии со статьей 3.1 Федерального закона "Об организации и о проведении XXII Олимпийских зимних игр и XI Паралимпийских зимних игр 2014 года в городе Сочи, развитии города Сочи как горноклиматического курорта и внесении изменений в отдельные законодательные акты Российской Федерации", полученные в связи с исполнением обязательств маркетингового партнера Международного олимпийского комитета, в том числе доходы от реализации товаров (работ, услуг), имущественных прав, от безвозмездного использования олимпийских объектов, доходы в виде курсовых разниц, полученные в результате такой деятельности 581
доходы, полученные общероссийским общественным объединением, осуществляющим свою деятельность в соответствии с законодательством Российской Федерации об общественных объединениях, Олимпийской хартией Международного олимпийского комитета и на основе признания Международным олимпийским комитетом, и общероссийским общественным объединением, осуществляющим свою деятельность в соответствии с законодательством Российской Федерации об общественных объединениях, Конституцией Международного паралимпийского комитета и на основе признания Международным паралимпийским комитетом, в рамках соглашений о передаче имущественных прав Олимпийским комитетом России и Паралимпийским комитетом России от российских и иностранных организаторов XXII Олимпийских зимних игр и XI Паралимпийских зимних игр 2014 года в городе Сочи в соответствии со статьей 3 Федерального закона "Об организации и о проведении XXII Олимпийских зимних игр и XI Паралимпийских зимних игр 2014 года в городе Сочи, развитии города Сочи как горноклиматического курорта и внесении изменений в отдельные законодательные акты Российской Федерации" в период организации и проведения XXII Олимпийских зимних игр и XI Паралимпийских зимних игр 2014 года в городе Сочи.
(данное положение действует с 1 января 2011 года до 1 января 2017 года, но распространяется на правоотношения, возникшие с 1 января 2009 года)
582
в виде имущества и (или) имущественных прав, полученных по концессионному соглашению в соответствии с законодательством Российской Федерации 590
в виде стоимости эфирного времени и (или) печатной площади, безвозмездно полученных налогоплательщиками в соответствии с законодательством Российской Федерации о выборах и референдумах 600
Расходы, учитываемые для целей налогообложения отдельными категориями налогоплательщиков:  
расходы налогоплательщика на научные исследования и (или) опытно-конструкторские разработки, осуществленные в форме отчислений на формирование:  
- Российского фонда технологического развития; 650
- иных отраслевых и межотраслевых фондов финансирования научно-исследовательских и опытно-конструкторских работ, зарегистрированных в порядке, предусмотренном Федеральным законом "О науке и государственной научно-технической политике" (в пределах 1,5 процента доходов (валовой выручки) налогоплательщика) 651
расходы организации, осуществляющей деятельность в области информационных технологий, на приобретение электронно-вычислительной техники, отвечающей критериям отнесения имущества к основным средствам 660
сумма начисленной амортизации при применении к основной норме амортизации специального коэффициента:  
не выше 2 в отношении амортизируемых основных средств, используемых для работы в условиях:  
- агрессивной среды; 670
- повышенной сменности 671
не выше 2 в отношении собственных амортизируемых основных средств налогоплательщиков - сельскохозяйственных организаций промышленного типа (птицефабрики, животноводческие комплексы, зверосовхозы, тепличные комбинаты) 672
не выше 2 в отношении собственных амортизируемых основных средств налогоплательщиков - организаций, имеющих статус резидента:  
- промышленно-производственной особой экономической зоны; 673
- туристско-рекреационной особой экономической зоны 674
не выше 2 в отношении амортизируемых основных средств, относящихся к объектам:  
- имеющим высокую энергетическую эффективность, в соответствии с перечнем таких объектов, установленным Правительством Российской Федерации; 675
- имеющим высокий класс энергетической эффективности, если в отношении таких объектов в соответствии с законодательством Российской Федерации предусмотрено определение классов их энергетической эффективности 676
не выше 3 в отношении амортизируемых основных средств, являющихся предметом договора финансовой аренды (договора лизинга), налогоплательщиков, у которых данные основные средства должны учитываться в соответствии с условиями договора финансовой аренды (договора лизинга) 677
не выше 3 в отношении амортизируемых основных средств, используемых только для осуществления научно-технической деятельности. 678
сумма начисленной амортизации на имущество, полученное организацией-инвестором от собственника имущества в соответствии с законодательством Российской Федерации об инвестиционных соглашениях в сфере деятельности по оказанию коммунальных услуг (в течение срока действия инвестиционного соглашения) 680
сумма начисленной амортизации на имущество, полученное организацией от собственника имущества или созданное в соответствии с законодательством Российской Федерации об инвестиционных соглашениях в сфере деятельности по оказанию коммунальных услуг или законодательством Российской Федерации о концессионных соглашениях (в течение срока действия инвестиционного соглашения или концессионного соглашения) 690
сумма начисленной амортизации на сумму капитальных вложения в предоставленные в аренду объекты основных средств в форме неотделимых улучшений, произведенных арендатором с согласия арендодателя, а также капитальные вложения в предоставленные по договору безвозмездного пользования объекты основных средств в форме неотделимых улучшений, произведенных организацией-ссудополучателем с согласия организации-ссудодателя. 700
отчисления предприятий и организаций, эксплуатирующих особо радиационно опасные и ядерно опасные производства и объекты, для формирования резервов, предназначенных для обеспечения безопасности указанных производств и объектов на всех стадиях их жизненного цикла и развития в соответствии с законодательством Российской Федерации об использовании атомной энергии и в порядке, установленном Правительством Российской Федерации 710
расходы на строительство (бурение) разведочной скважины на месторождениях углеводородного сырья, которая оказалась непродуктивной, проведение комплекса геологических работ и испытаний с использованием этой скважины, а также на последующую ликвидацию такой скважины 720
стоимость бесплатно предоставляемых работникам в соответствии с законодательством Российской Федерации коммунальных услуг, питания и продуктов, предоставляемого работникам налогоплательщика в соответствии с установленным законодательством Российской Федерации порядком бесплатного жилья (суммы денежной компенсации за непредоставление бесплатного жилья, коммунальных и иных подобных услуг) 760
расходы на приобретение (изготовление) выдаваемых в соответствии с законодательством Российской Федерации работникам бесплатно либо продаваемых работникам по пониженным ценам форменной одежды и обмундирования (в части стоимости, не компенсируемой работниками), которые остаются в личном постоянном пользовании работников; расходы на приобретение или изготовление организацией форменной одежды и обуви, которые свидетельствуют о принадлежности работников к данной организации 770
сумма начисленного работникам среднего заработка, сохраняемого на время выполнения ими государственных и (или) общественных обязанностей и в других случаях, предусмотренных законодательством Российской Федерации о труде 780
расходы на оплату труда, сохраняемую в соответствии с законодательством Российской Федерации на время учебных отпусков, предоставляемых работникам налогоплательщика, а также расходы на оплату проезда к месту учебы и обратно 790
суммы платежей (взносов) работодателей по договорам обязательного страхования, суммы взносов работодателей, уплачиваемых в соответствии с Федеральным законом от 30.04.2008 N 56-ФЗ "О дополнительных страховых взносах на накопительную часть трудовой пенсии и государственной поддержке формирования пенсионных накоплений" (Собрание законодательства Российской Федерации 2008, N 18, ст.1943; 2010, N 31, ст.4196) 800
суммы платежей (взносов) работодателей по договорам добровольного страхования (договорам негосударственного пенсионного обеспечения), заключенным в пользу работников со страховыми организациями (негосударственными пенсионными фондами), имеющими лицензии на ведение соответствующих видов деятельности в Российской Федерации:  
- по договорам страхования жизни, если такие договоры заключаются на срок не менее пяти лет с российскими страховыми организациями и в течение этих пяти лет не предусматривают страховых выплат, в том числе в виде рент и (или) аннуитетов, за исключением страховых выплат в случаях смерти и (или) причинения вреда здоровью застрахованного лица; 810
- по договорам негосударственного пенсионного обеспечения при условии применения пенсионной схемы, предусматривающей учет пенсионных взносов на именных счетах участников негосударственных пенсионных фондов, и (или) добровольного пенсионного страхования при наступлении у участника и (или) застрахованного лица пенсионных оснований, предусмотренных законодательством Российской Федерации, дающих право на установление пенсии по государственному пенсионному обеспечению и (или) трудовой пенсии, и в течение периода действия пенсионных оснований; 811
- по договорам добровольного личного страхования работников, заключаемым на срок не менее одного года, предусматривающим оплату страховщиками медицинских расходов застрахованных работников; 812
- по договорам добровольного личного страхования, предусматривающим выплаты исключительно в случаях смерти и (или) причинения вреда здоровью застрахованного лица 813
расходы работодателей по договорам на оказание медицинских услуг, заключенным в пользу работников на срок не менее одного года с медицинскими организациями, имеющими соответствующие лицензии на осуществление медицинской деятельности 820
расходы на возмещение затрат работников по уплате процентов по займам (кредитам) на приобретение и (или) строительство жилого помещения (в размере, не превышающем 3 процентов суммы расходов на оплату труда) 830
платежи (взносы) работодателей по договорам добровольного личного страхования, заключенным со страховыми организациями, имеющими лицензии на осуществление соответствующего вида деятельности, в пользу работников на случай их временной нетрудоспособности вследствие заболевания или травмы (за исключением несчастных случаев на производстве и профессиональных заболеваний) за первые два дня нетрудоспособности (в пределах сумм, предусмотренных Кодексом) 880
расходы налогоплательщика на обучение по основным и дополнительным профессиональным образовательным программам, профессиональную подготовку и переподготовку работников налогоплательщика 890
расходы налогоплательщиков-организаций, уставный (складочный) капитал которых состоит полностью из вклада религиозных организаций, в виде сумм прибыли, полученной от реализации религиозной литературы и предметов религиозного назначения, при условии перечисления этих сумм на осуществление уставной деятельности указанных религиозных организаций 900
расходы в виде отчислений организаций, входящих в структуру РОСТО, для аккумулирования и перераспределения средств организациям, входящим в структуру РОСТО, в целях обеспечения подготовки в соответствии с законодательством Российской Федерации граждан по военно-учетным специальностям, военно-патриотического воспитания молодежи, развития авиационных, технических и военно-прикладных видов спорта 910
расходы налогоплательщиков, связанные с безвозмездным предоставлением эфирного времени и (или) печатной площади в соответствии с законодательством Российской Федерации о выборах и референдумах 930
расходы в виде недостачи материальных ценностей в производстве и на складах, на предприятиях торговли в случае отсутствия виновных лиц, а также убытки от хищений, виновники которых не установлены 940
потери от стихийных бедствий, пожаров, аварий и других чрезвычайных ситуаций, включая затраты, связанные с предотвращением или ликвидацией последствий стихийных бедствий или чрезвычайных ситуаций 950