Приказ Минобрнауки РФ от 20.02.2012 N 123

"Об утверждении Административного регламента предоставления Федеральной службой по надзору в сфере образования и науки государственной услуги по государственной аккредитации образовательных учреждений и научных организаций"
Редакция от 20.02.2012 — Документ утратил силу, см. «Приказ Минобрнауки РФ от 16.09.2014 N 1227»

Зарегистрировано в Минюсте России 6 апреля 2012 г. N 23750


МИНИСТЕРСТВО ОБРАЗОВАНИЯ И НАУКИ РОССИЙСКОЙ ФЕДЕРАЦИИ

ПРИКАЗ
от 20 февраля 2012 г. N 123

ОБ УТВЕРЖДЕНИИ АДМИНИСТРАТИВНОГО РЕГЛАМЕНТА ПРЕДОСТАВЛЕНИЯ ФЕДЕРАЛЬНОЙ СЛУЖБОЙ ПО НАДЗОРУ В СФЕРЕ ОБРАЗОВАНИЯ И НАУКИ ГОСУДАРСТВЕННОЙ УСЛУГИ ПО ГОСУДАРСТВЕННОЙ АККРЕДИТАЦИИ ОБРАЗОВАТЕЛЬНЫХ УЧРЕЖДЕНИЙ И НАУЧНЫХ ОРГАНИЗАЦИЙ

В соответствии с Федеральным законом от 27 июля 2010 г. N 210-ФЗ "Об организации предоставления государственных и муниципальных услуг" (Собрание законодательства Российской Федерации, 2010, N 31, ст. 4179; 2011, N 15, ст. 2038; N 27, ст. 3873, ст. 3880; N 29, ст. 4291; N 30, ст. 4587; N 49, ст. 7061), Правилами разработки и утверждения административных регламентов предоставления государственных услуг, утвержденными постановлением Правительства Российской Федерации от 16 мая 2011 г. N 373 (Собрание законодательства Российской Федерации, 2011, N 22, ст. 3169; N 35, ст. 5092), приказываю:

1. Утвердить прилагаемый Административный регламент предоставления Федеральной службой по надзору в сфере образования и науки государственной услуги по государственной аккредитации образовательных учреждений и научных организаций.

2. Контроль за исполнением настоящего приказа возложить на заместителя Министра Биленкину И.П.

Министр
А.А.ФУРСЕНКО

Приложение

УТВЕРЖДЕН
приказом Министерства образования
и науки Российской Федерации
от 20 февраля 2012 г. N 123

АДМИНИСТРАТИВНЫЙ РЕГЛАМЕНТ
ПРЕДОСТАВЛЕНИЯ ФЕДЕРАЛЬНОЙ СЛУЖБОЙ ПО НАДЗОРУ В СФЕРЕ ОБРАЗОВАНИЯ И НАУКИ ГОСУДАРСТВЕННОЙ УСЛУГИ ПО ГОСУДАРСТВЕННОЙ АККРЕДИТАЦИИ ОБРАЗОВАТЕЛЬНЫХ УЧРЕЖДЕНИЙ И НАУЧНЫХ ОРГАНИЗАЦИЙ

I. ОБЩИЕ ПОЛОЖЕНИЯ

Предмет регулирования

1. Административный регламент предоставления Федеральной службой по надзору в сфере образования и науки государственной услуги по государственной аккредитации образовательных учреждений и научных организаций (далее - Регламент) определяет сроки и последовательность административных процедур и действий при предоставлении указанной государственной услуги Федеральной службой по надзору в сфере образования и науки (далее - Рособрнадзор).

Круг заявителей

2. Заявителями на предоставление государственной услуги по государственной аккредитации образовательных учреждений и научных организаций являются образовательные учреждения и научные организации, указанные в подпункте 24 статьи 28 Закона Российской Федерации от 10 июля 1992 г. N 3266-1 "Об образовании" (Ведомости Съезда народных депутатов Российской Федерации и Верховного Совета Российской Федерации, 1992, N 30, ст. 1797; Собрание законодательства Российской Федерации, 1996, N 3, ст. 150; 2002, N 26, ст. 2517; 2003, N 2, ст. 163; N 28, ст. 2892; 2004, N 35, ст. 3607; 2006, N 1, ст. 10; 2007, N 1, ст. 21; N 7, ст. 838; N 17, ст. 1932; N 30, ст. 3808; N 49, ст. 6068, ст. 6069, ст. 6070; 2009, N 7, ст. 786; N 52, ст. 6450; 2010, N 19, ст. 2291; N 46, ст. 5918; 2011, N 6, ст. 793; N 23, ст. 3261; N 30, ст. 4590; N 49, ст. 7063), учреждения профессионального религиозного образования (духовные образовательные учреждения) (далее вместе - организации).

Требования к порядку информирования о предоставлении государственной услуги

3. Информирование о предоставлении Рособрнадзором государственной услуги осуществляется:

непосредственно в здании Рособрнадзора с использованием средств наглядной информации, в том числе информационных стендов, и средств информирования с помощью информационно-коммуникационных технологий;

посредством использования телефонной связи;

посредством официального сайта Рособрнадзора в информационно-телекоммуникационной сети Интернет (далее - официальный сайт Рособрнадзора), федеральной государственной информационной системы "Единый портал государственных и муниципальных услуг (функций)" (далее - Единый портал).

Место нахождения Рособрнадзора: 127994, Москва, ул. Садовая-Сухаревская, д. 16.

Телефон/факс: (495) 608-61-58.

График работы Рособрнадзора:

понедельник, вторник, среда, четверг, пятница - с 10.00 до 17.00.

перерыв - с 13.00 до 14.00.

Официальный сайт Рособрнадзора: www.obrnadzor.gov.ru.

Официальный сайт Единого портала: www.gosuslugi.ru.

Государственная услуга предоставляется уполномоченным структурным подразделением Рособрнадзора (далее - Управление).

Управление размещается по адресу: 117997, Москва, ул. Шаболовка, д. 33.

Справочный телефон Управления: (495) 954-44-72.

Адрес электронной почты Управления: dep06@obrnadzor.gov.ru.

II. СТАНДАРТ ПРЕДОСТАВЛЕНИЯ ГОСУДАРСТВЕННОЙ УСЛУГИ

Наименование государственной услуги

4. Наименование государственной услуги - государственная аккредитация образовательных учреждений и научных организаций (далее - государственная услуга).

Наименование федерального органа исполнительной власти, предоставляющего государственную услугу

5. Предоставление государственной услуги осуществляется Рособрнадзором.

По решению Рособрнадзора организационно-техническое и информационно-аналитическое обеспечение проведения аккредитационной экспертизы возлагается на подведомственные Рособрнадзору организации.

6. При предоставлении государственной услуги Рособрнадзор не вправе требовать от заявителя осуществления действий, в том числе согласований, необходимых для получения государственной услуги и связанных с обращением в иные государственные органы, органы местного самоуправления, организации, за исключением получения услуг, включенных в перечень услуг, которые являются необходимыми и обязательными для предоставления государственных услуг, утвержденных Правительством Российской Федерации.

Результат предоставления государственной услуги

7. Результатом предоставления государственной услуги является:

а) выдача свидетельства о государственной аккредитации образовательного учреждения или научной организации и приложений к нему (далее - свидетельство о государственной аккредитации);

б) переоформление свидетельства о государственной аккредитации;

в) выдача временного свидетельства о государственной аккредитации;

г) выдача дубликата свидетельства о государственной аккредитации;

д) отказ в выдаче свидетельства (временного свидетельства) о государственной аккредитации, в переоформлении свидетельства о государственной аккредитации.

Срок предоставления государственной услуги

8. Принятие Рособрнадзором решения о государственной аккредитации организации, неаккредитованных образовательных программ в аккредитованных организациях осуществляется в срок, не превышающий 105 дней со дня приема заявления о проведении государственной аккредитации и прилагаемых к этому заявлению документов к рассмотрению по существу.

9. Принятие Рособрнадзором решения о переоформлении свидетельства о государственной аккредитации, о выдаче временного свидетельства о государственной аккредитации осуществляется в срок, не превышающий 45 дней со дня регистрации соответствующего заявления.

10. Принятие Рособрнадзором решения о выдаче дубликата свидетельства о государственной аккредитации осуществляется в срок, не превышающий 15 дней со дня приема соответствующего заявления.

Перечень нормативных правовых актов, регулирующих отношения, возникающие в связи с предоставлением государственной услуги

11. Предоставление государственной услуги по государственной аккредитации организаций осуществляется в соответствии с:

Налоговым кодексом Российской Федерации (часть 2) от 5 августа 2000 г. N 117-ФЗ (Собрание законодательства Российской Федерации, 2000, N 32, ст. 3340, ст. 3341; 2001, N 1, ст. 18; N 23, ст. 2289; N 33, ст. 3413, ст. 3421, ст. 3429; N 49, ст. 4554, ст. 4564; N 53, ст. 5015, ст. 5023; 2002, N 1, ст. 4; N 22, ст. 2026; N 30, ст. 3021, ст. 3027, ст. 3033; N 52, ст. 5138; 2003, N 1, ст. 2, ст. 5, ст. 6, ст. 8, ст. 11; N 19, ст. 1749; N 21, ст. 1958; N 23, ст. 2174; N 26, ст. 2567; N 27, ст. 2700; N 28, ст. 2874, ст. 2879, ст. 2886; N 46, ст. 4435, ст. 4443, ст. 4444; N 50, ст. 4849; N 52, ст. 5030; 2004, N 15, ст. 1342; N 27, ст. 2711, ст. 2713, ст. 2715; N 30, ст. 3083, ст. 3084, ст. 3088; N 31, ст. 3219, ст. 3220, ст. 3222, ст. 3231; N 34, ст. 3517, ст. 3518, ст. 3520, ст. 3522, ст. 3523, ст. 3524, ст. 3525, ст. 3527; N 35, ст. 3607; N 41, ст. 3994; N 45, ст. 4377; N 49, ст. 4840; 2005, N 1, ст. 9, ст. 29, ст. 30, ст. 34, ст. 38; N 21, ст. 1918; N 23, ст. 2201; N 24, ст. 2312; N 25, ст. 2427, ст. 2428, ст. 2429; N 27, ст. 2707, ст. 2713, ст. 2710, ст. 2717; N 30, ст. 3101, ст. 3104, ст. 3112, ст. 3117, ст. 3118, ст. 3128, ст. 3129, ст. 3130; N 43, ст. 4350; N 50, ст. 5246, ст. 5249; N 52, ст. 5581; 2006, N 1, ст. 12, ст. 16; N 3, ст. 280; N 10, ст. 1065; N 12, ст. 1233; N 23, ст. 2380, ст. 2382; N 27, ст. 2881; N 30, ст. 3295; N 31, ст. 3433, ст. 3436, ст. 3443, ст. 3450, ст. 3452; N 43, ст. 4412; N 45, ст. 4627, ст. 4628, ст. 4629, ст. 4630; N 47, ст. 4819; N 50, ст. 5279, ст. 5286; N 52, ст. 5498; 2007, N 1, ст. 7, ст. 20, ст. 31, ст. 39; N 13, ст. 1465; N 21, ст. 2461, ст. 2462, ст. 2463; N 22, ст. 2563, ст. 2564; N 23, ст. 2691; N 31, ст. 3991, ст. 4013; N 45, ст. 5416, ст. 5417, ст. 5432; N 46, ст. 5553, ст. 5554, ст. 5557; N 49, ст. 6045, ст. 6046, ст. 6071; N 50, ст. 6237, ст. 6245, ст. 6246; 2008, N 18, ст. 1942; N 26, ст. 3022; N 27, ст. 3126; N 30, ст. 3577, ст. 3591, ст. 3598, ст. 3611, ст. 3614, ст. 3616; N 42, ст. 4697; N 48, ст. 5500, ст. 5503, ст. 5504, ст. 5519; N 49, ст. 5723, ст. 5749; N 52, ст. 6218, ст. 6219, ст. 6227, ст. 6236, ст. 6237; 2009, N 1, ст. 13, ст. 19, ст. 21, ст. 22, ст. 31; N 11, ст. 1265; N 18, ст. 2147; N 23, ст. 2772, ст. 2775; N 26, ст. 3123; N 29, ст. 3582, ст. 3598, ст. 3602, ст. 3625, ст. 3638, ст. 3639, ст. 3641, ст. 3642; N 30, ст. 3735, ст. 3739; N 39, ст. 4534; N 44, ст. 5171; N 45, ст. 5271; N 48, ст. 5711, ст. 5725, ст. 5726, ст. 5731, ст. 5732, ст. 5733, ст. 5734, ст. 5737; N 51, ст. 6153, ст. 6155; N 52, ст. 6444, ст. 6450, ст. 6455; 2010, N 15, ст. 1737, ст. 1746; N 18, ст. 2145; N 19, ст. 2291; N 21, ст. 2524; N 23, ст. 2797; N 25, ст. 3070; N 28, ст. 3553; N 31, ст. 4176, ст. 4186, ст. 4198; N 32, ст. 4298; N 40, ст. 4969; N 45, ст. 5750, ст. 5756; N 46, ст. 5918; N 47, ст. 6034; N 48, ст. 6247, ст. 6248, ст. 6249, ст. 6250, ст. 6251; 2011, N 1, ст. 7, ст. 9, ст. 21, ст. 37; N 11, ст. 1492; ст. 1494; N 17, ст. 2311, ст. 2318; N 23, ст. 3262, ст. 3265; N 24, ст. 3357; N 26, ст. 3652; N 27, ст. 3881; N 29, ст. 4291; N 30, ст. 4563, ст. 4575, ст. 4583, ст. 4587, ст. 4593, ст. 4596, ст. 4597, ст. 4606; N 45, ст. 6335; N 47, ст. 6609, ст. 6610, ст. 6611; N 48, ст. 6729, ст. 6731; N 49, ст. 7014, ст. 7015, ст. 7016, ст. 7017, ст. 7037, ст. 7043, ст. 7061, ст. 7063; N 50, ст. 7347) (далее - Налоговый кодекс Российской Федерации);

Законом Российской Федерации от 10 июля 1992 г. N 3266-1 "Об образовании" (Ведомости Съезда народных депутатов Российской Федерации и Верховного Совета Российской Федерации, 1992, N 30, ст. 1797; Собрание законодательства Российской Федерации, 1996, N 3, ст. 150; 1997, N 47, ст. 5341; 2000, N 30, ст. 3120; N 33, ст. 3348; 2002, N 7, ст. 631; N 12, ст. 1093; N 26, ст. 2517; N 30, ст. 3029; 2003, N 2, ст. 163; N 28, ст. 2892; N 50, ст. 4855; 2004, N 10, ст. 835; N 27, ст. 2714; N 30, ст. 3086; N 35, ст. 3607; 2005, N 1, ст. 25; N 19, ст. 1752; N 30, ст. 3103; N 30, ст. 3111; 2006, N 1, ст. 10; N 12, ст. 1235; N 29, ст. 3122; N 45, ст. 4627; N 50, ст. 5285; 2007, N 1, ст. 5; 2007, N 1, ст. 21; N 2, ст. 360; N 7, ст. 834, ст. 838; N 17, ст. 1932; N 27, ст. 3213, ст. 3215; N 30, ст. 3808; N 43, ст. 5084; N 44, ст. 5280; N 49, ст. 6068, ст. 6069, ст. 6070, ст. 6074; 2008, N 9, ст. 813; N 17, ст. 1757; N 30, ст. 3616; N 44, ст. 4986; N 52, ст. 6236, ст. 6241; 2009, N 7, ст. 786, ст. 787; N 29, ст. 3585; N 46, ст. 5419; N 51, ст. 6158; N 52, ст. 6405, ст. 6441, ст. 6450; 2010, N 19, ст. 2291; N 25, ст. 3072; N 31, ст. 4184; N 40, ст. 4969; N 46, ст. 5918; N 50, ст. 6595; 2011, N 1, ст. 40, ст. 51; N 6, ст. 793; N 23, ст. 3261; N 25, ст. 3537, ст. 3538; N 27, ст. 3871, ст. 3880; N 30, ст. 4590; N 46, ст. 6408; N 47, ст. 6608; N 49, ст. 7061, ст. 7063) (далее - Закон Российской Федерации "Об образовании");

Федеральным законом от 22 августа 1996 г. N 125-ФЗ "О высшем и послевузовском профессиональном образовании" (Собрание законодательства Российской Федерации, 1996, N 35, ст. 4135; 2000, N 33, ст. 3348; 2002, N 26, ст. 2517; 2003, N 2, ст. 163; N 14, ст. 1254; N 28, ст. 2888; 2004, N 35, ст. 3607; 2005, N 17, ст. 1481; 2006, N 1, ст. 10; N 29, ст. 3122; N 30, ст. 3289; N 43, ст. 4413; N 45, ст. 4627; 2007, N 1, ст. 21; N 2, ст. 360; N 7, ст. 838; N 17, ст. 1932; N 29, ст. 3484; N 43, ст. 5084; N 44, ст. 5280; N 49, ст. 6068, ст. 6069, ст. 6070, ст. 6074; 2008, N 9, ст. 813; N 17, ст. 1757; N 29, ст. 3419; N 30, ст. 3616; N 52, ст. 6236, ст. 6241; 2009, N 7, ст. 786, ст. 787; N 29, ст. 3621; N 31, ст. 3923; N 46, ст. 5419; N 51, ст. 6158; N 52, ст. 6405, ст. 6409, ст. 6450; 2010, N 19, ст. 2291; N 31, ст. 4167; N 46, ст. 5918; 2011, N 1, ст. 38; N 6, ст. 793; N 25, ст. 3537; N 30, ст. 4590; N 41, ст. 5636; N 45, ст. 6320; N 47, ст. 6608; N 48, ст. 6727; N 49, ст. 7062, ст. 7063) (далее - Федеральный закон "О высшем и послевузовском профессиональном образовании");

Федеральным законом от 26 сентября 1997 г. N 125-ФЗ "О свободе совести и о религиозных объединениях" (Собрание законодательства Российской Федерации, 1997, N 39, ст. 4465; 2000, N 14, ст. 1430; 2002, N 12, ст. 1093; 2002, N 30, ст. 3029; 2003, N 50, ст. 4855; 2004, N 27, ст. 2711; 2006, N 29, ст. 3122; 2008, N 9, ст. 813; N 30, ст. 3616; 2010, N 49, ст. 6424; 2011, N 27, ст. 3880);

Федеральным законом от 27 июля 2010 г. N 210-ФЗ "Об организации предоставления государственных и муниципальных услуг" (Собрание законодательства Российской Федерации, 2010, N 31, ст. 4179; 2011, N 15, ст. 2038; N 27, ст. 3873, ст. 3880; N 29, ст. 4291; N 30, ст. 4587; N 49, ст. 7061);

постановлением Правительства Российской Федерации от 17 июня 2004 г. N 300 "Об утверждении Положения о Федеральной службе по надзору в сфере образования и науки" (Собрание законодательства Российской Федерации, 2004, N 26, ст. 2670; 2006, N 42, ст. 4381; 2008, N 30, ст. 3638; N 46, ст. 5337; 2009, N 6, ст. 738; N 26, ст. 3209; N 33, ст. 4081; 2011, N 14, ст. 1935; N 28, ст. 4214; N 37, ст. 5257; N 44, ст. 6272);

постановлением Правительства Российской Федерации от 18 мая 2009 г. N 414 "Об утверждении Положения о государственной аккредитации образовательных учреждений Федеральной службы безопасности Российской Федерации и Федеральной службы охраны Российской Федерации, реализующих образовательные программы, содержащие сведения, составляющие государственную тайну, и о внесении изменения в пункт 2 Положения о государственной аккредитации образовательных учреждений и научных организаций" (Собрание законодательства Российской Федерации, 2009, N 21, ст. 2564; 2011, N 13, ст. 1772);

постановлением Правительства Российской Федерации от 16 февраля 2011 г. N 87 "Об утверждении Положения о лицензировании образовательной деятельности федерального государственного бюджетного образовательного учреждения высшего профессионального образования "Московский государственный университет имени М.В. Ломоносова" и федерального государственного бюджетного образовательного учреждения высшего профессионального образования "Санкт-Петербургский государственный университет" и Положения о государственной аккредитации федерального государственного бюджетного образовательного учреждения высшего профессионального образования "Московский государственный университет имени М.В. Ломоносова" и федерального государственного бюджетного образовательного учреждения высшего профессионального образования "Санкт-Петербургский государственный университет" (Собрание законодательства Российской Федерации, 2011, N 8, ст. 1128);

постановлением Правительства Российской Федерации от 21 марта 2011 г. N 184 "Об утверждении Положения о государственной аккредитации образовательных учреждений и научных организаций" (Собрание законодательства Российской Федерации, 2011, N 13, ст. 1772) (далее - Положение о государственной аккредитации);

постановлением Правительства Российской Федерации от 27 сентября 2011 г. N 800 "Об утверждении Положения о государственной аккредитации федеральных государственных образовательных учреждений высшего профессионального образования, реализующих образовательные программы высшего профессионального и послевузовского профессионального образования на основе образовательных стандартов и требований, устанавливаемых ими самостоятельно" (Собрание законодательства Российской Федерации, 2011, N 41, ст. 5738).

Исчерпывающий перечень документов, необходимых для предоставления государственной услуги, подлежащих представлению заявителем

12. Основанием для предоставления государственной услуги является направление заявителем в Рособрнадзор заявления о проведении государственной аккредитации по установленной форме, утверждаемой Министерством образования и науки Российской Федерации <*> (далее - форма заявления о предоставлении государственной услуги), с приложением документов, необходимых для проведения государственной аккредитации.

<*> Пункт 5 Положения о государственной аккредитации федерального государственного бюджетного образовательного учреждения высшего профессионального образования "Московский государственный университет имени М.В. Ломоносова" и федерального государственного бюджетного образовательного учреждения высшего профессионального образования "Санкт-Петербургский государственный университет", утвержденного постановлением Правительства Российской Федерации от 16 февраля 2011 г. N 87 (Собрание законодательства Российской Федерации, 2011, N 8, ст. 1128); пункт 31 Положения о государственной аккредитации образовательных учреждений и научных организаций, утвержденного постановлением Правительства Российской Федерации от 21 марта 2011 г. N 184 (Собрание законодательства Российской Федерации, 2011, N 13, ст. 1772); пункт 11 Положения о государственной аккредитации федеральных государственных образовательных учреждений высшего профессионального образования, реализующих образовательные программы высшего профессионального и послевузовского профессионального образования на основе образовательных стандартов и требований, устанавливаемых ими самостоятельно, утвержденного постановлением Правительства Российской Федерации от 27 сентября 2011 г. N 800 (Собрание законодательства Российской Федерации, 2011, N 41, ст. 5738).

В заявлении о проведении государственной аккредитации указываются следующие сведения:

а) полное наименование, организационно-правовая форма и местонахождение организации в соответствии с уставом организации;

б) полное наименование и местонахождение филиала (филиалов) организации в соответствии с уставом организации (при проведении государственной аккредитации в отношении филиала (филиалов));

в) государственный регистрационный номер записи о создании юридического лица и данные документа, подтверждающего факт внесения сведений о юридическом лице в Единый государственный реестр юридических лиц;

г) идентификационный номер налогоплательщика и данные документа о постановке организации на учет в налоговом органе;

д) реквизиты действующего свидетельства о государственной аккредитации (при наличии);

е) государственный статус (тип и вид) образовательного учреждения, заявляемый для государственной аккредитации;

ж) перечень заявляемых для государственной аккредитации образовательных программ.

К заявлению о проведении государственной аккредитации прилагаются следующие документы:

а) копия устава организации;

б) отчет о результатах самообследования;

в) копии учебных планов организации по всем образовательным программам, заявленным для государственной аккредитации (за исключением основной профессиональной образовательной программы послевузовского профессионального образования);

г) копия основной профессиональной образовательной программы послевузовского профессионального образования (для организации, реализующей указанную образовательную программу);

д) копия положения о филиале организации (в случае проведения государственной аккредитации в отношении филиала, а также в случае установления иного государственного статуса образовательного учреждения в течение срока действия свидетельства о государственной аккредитации);

е) копии документа, подтверждающего наличие лицензии на осуществление образовательной деятельности, с приложением (приложениями), а также свидетельства о государственной аккредитации организации с приложением (приложениями) (при наличии указанных документов, выданных иным лицензирующим или аккредитационным органом);

ж) копии распорядительных актов образовательного учреждения об установлении им образовательных стандартов и требований с приложением соответствующих образовательных стандартов и требований - в случае заявления в целях государственной аккредитации реализуемых в соответствии с такими образовательными стандартами или требованиями образовательных программ (в случае, предусмотренном пунктом 2 статьи 7 Закона Российской Федерации "Об образовании");

з) опись представленных документов.

В случае если заявителем является федеральное государственное бюджетное образовательное учреждение высшего профессионального образования "Московский государственный университет имени М.В. Ломоносова" или федеральное государственное бюджетное образовательное учреждение высшего профессионального образования "Санкт-Петербургский государственный университет", к заявлению о проведении государственной аккредитации прилагаются документы, предусмотренные подпунктами "б", "ж" и "з" настоящего пункта.

Копии документов, предусмотренные подпунктами "а", "д", "е" и "ж", не заверенные нотариусом, представляются с предъявлением оригиналов документов.

В случае если заявителем является федеральный университет, университет, в отношении которого установлена категория "национальный исследовательский университет", реализующие образовательные программы высшего профессионального и послевузовского профессионального образования на основе образовательных стандартов и требований, устанавливаемых ими самостоятельно, перечень которых утвержден указом Президента Российской Федерации, к заявлению о проведении государственной аккредитации прилагаются документы, предусмотренные подпунктами "а" - "д", "ж" и "з" настоящего пункта, при этом копии документов, предусмотренные подпунктами "а" и "д", не заверенные нотариусом, представляются с предъявлением оригиналов документов.

Организация вправе представить в качестве приложения к заявлению о проведении государственной аккредитации сведения о результатах общественной (общественно-профессиональной) аккредитации организации в российских, иностранных и международных образовательных, научных, общественных и иных организациях. Указанные сведения рассматриваются при проведении аккредитационной экспертизы при государственной аккредитации.

Исчерпывающий перечень оснований для отказа в приеме документов, необходимых для предоставления государственной услуги

13. Рособрнадзор отказывает заявителю в принятии документов к рассмотрению по существу при наличии одного из следующих оснований:

1) государственная аккредитация организации в соответствии с Законом Российской Федерации "Об образовании" не отнесена к компетенции Рособрнадзора;

2) у организации отсутствует лицензия на осуществление образовательной деятельности по одной или нескольким образовательным программам, заявленным для государственной аккредитации;

3) менее чем за год до подачи документов на государственную аккредитацию данной организации было отказано в выдаче свидетельства о государственной аккредитации (в том числе по отдельным образовательным программам, указанным в поданном заявлении);

4) документы, запрошенные Рособрнадзором в соответствии с пунктом 29 статьи 33.2 Закона Российской Федерации "Об образовании", не представлены организацией в течение 2 месяцев со дня получения организацией уведомления о перечне недостающих документов и (или) документов, оформление и (или) заполнение которых не соответствует установленным требованиям.

Исчерпывающий перечень оснований для отказа в предоставлении государственной услуги

14. Рособрнадзор отказывает организации в государственной аккредитации полностью или в отношении отдельных образовательных программ, укрупненных групп направлений подготовки и специальностей, в переоформлении свидетельства о государственной аккредитации в течение срока его действия в случае, указанном в подпункте 2 или 3 пункта 26 статьи 33.2 Закона Российской Федерации "Об образовании", при наличии одного из следующих оснований:

1) выявление недостоверной информации в документах, представленных организацией;

2) наличие отрицательного заключения комиссии по аккредитационной экспертизе.

15. При наличии любого из указанных в пункте 14 настоящего Регламента оснований для отказа в государственной аккредитации по одной или нескольким заявленным для государственной аккредитации основным профессиональным образовательным программам Рособрнадзор отказывает организации в государственной аккредитации в отношении укрупненной группы направлений подготовки и специальностей, к которой относятся такие образовательные программы (с учетом уровня образования и присваиваемой квалификации (степени)).

16. Рособрнадзор отказывает организации в выдаче временного свидетельства о государственной аккредитации, в переоформлении свидетельства о государственной аккредитации в случае, указанном в подпункте 1 пункта 26 статьи 33.2 Закона Российской Федерации "Об образовании", при выявлении недостоверной информации в документах, представленных организацией.

17. Представление организацией документов не в полном объеме или заявления и документов, неправильно оформленных и (или) заполненных, является основанием для приостановления государственной услуги на срок не более 2 месяцев.

Порядок, размер и основания взимания государственной пошлины за предоставление государственной услуги

18. За исполнение государственной услуги уплачивается государственная пошлина в размере, установленном подпунктами 127 - 131 пункта 1 статьи 333.33 Налогового кодекса Российской Федерации:

за выдачу свидетельства о государственной аккредитации:

образовательного учреждения высшего профессионального образования - 130 000 рублей плюс 70 000 рублей за каждую включенную в свидетельство о государственной аккредитации укрупненную группу направлений подготовки и специальностей высшего профессионального образования в образовательном учреждении и каждом его филиале;

образовательного учреждения дополнительного профессионального образования, научной организации - 120 000 рублей;

образовательного учреждения среднего профессионального образования - 50 000 рублей;

образовательного учреждения начального профессионального образования - 40 000 рублей;

иного образовательного учреждения - 10 000 рублей;

за переоформление свидетельства о государственной аккредитации образовательного учреждения в связи с установлением иного государственного статуса в отношении:

образовательного учреждения высшего профессионального образования - 70 000 рублей;

образовательного учреждения дополнительного профессионального образования - 50 000 рублей;

образовательного учреждения среднего профессионального образования - 25 000 рублей;

образовательного учреждения начального профессионального образования - 15 000 рублей;

иного образовательного учреждения - 3 000 рублей;

за переоформление свидетельства о государственной аккредитации образовательного учреждения или научной организации в связи с государственной аккредитацией образовательных программ, укрупненных групп направлений подготовки и специальностей:

каждой укрупненной группы направлений подготовки и специальностей высшего профессионального образования - 70 000 рублей;

укрупненных групп направлений подготовки и специальностей послевузовского профессионального образования, дополнительных профессиональных образовательных программ, к которым установлены федеральные государственные требования, - 60 000 рублей;

укрупненных групп направлений подготовки и специальностей среднего профессионального образования, начального профессионального образования - 25 000 рублей;

основных общеобразовательных программ - 7 000 рублей;

за переоформление свидетельства о государственной аккредитации образовательного учреждения или научной организации в других случаях - 2 000 рублей;

за выдачу временного свидетельства о государственной аккредитации образовательного учреждения или научной организации - 2 000 рублей.

Максимальный срок ожидания в очереди при подаче заявления о предоставлении государственной услуги и при получении результата предоставления государственной услуги

19. Срок ожидания заявителями в очереди при подаче заявления о проведении государственной аккредитации (переоформлении свидетельства о государственной аккредитации) и при получении свидетельства о государственной аккредитации не должен превышать двух часов.

Срок и порядок регистрации заявления о предоставлении государственной услуги

20. Срок регистрации заявления о проведении государственной аккредитации - в течение суток с момента его поступления.

Требования к помещениям, в которых предоставляется государственная услуга, к месту ожидания и приема заявителей, размещению и оформлению визуальной, текстовой и мультимедийной информации о порядке предоставления государственной услуги

21. В помещениях Рособрнадзора, предназначенных для работы с заявителями, размещаются информационные стенды, обеспечивающие получение заявителями информации о предоставлении государственной услуги.

22. Информация по предоставлению государственной услуги размещается на информационных стендах в Рособрнадзоре, на официальном сайте Рособрнадзора и на Едином портале.

23. Размещение информации по предоставлению государственной услуги осуществляется в форме документов на бумажных носителях и в электронной форме.

24. На информационных стендах в Рособрнадзоре, на официальном сайте Рособрнадзора, на Едином портале размещаются следующие информационные материалы:

а) информация о порядке предоставления государственной услуги;

б) извлечения из нормативных правовых актов, регулирующих предоставление государственной услуги;

в) форма заявления о предоставлении государственной услуги.

25. При изменении информации по предоставлению государственной услуги осуществляется ее обновление.

26. Места ожидания приема, места сдачи и получения документов заявителями, места для информирования заявителей и заполнения необходимых документов оборудуются стульями (креслами) и столами и обеспечиваются писчей бумагой и письменными принадлежностями. Создаются необходимые условия для прохода в здание, где предоставляется государственная услуга, лиц с ограниченными возможностями здоровья и инвалидов. У входа в здание обеспечивается необходимое количество парковочных мест для личного и служебного транспорта.

Показатели доступности и качества государственной услуги

27. Показателями доступности и качества государственной услуги являются:

открытый доступ для заявителей к информации о порядке и сроках предоставления государственной услуги, порядке обжалования действий (бездействия) должностных лиц Рособрнадзора;

соблюдение стандарта предоставления государственной услуги;

отсутствие обоснованных жалоб заявителей на действия (бездействие) должностных лиц Рособрнадзора при предоставлении государственной услуги.

III. СОСТАВ, ПОСЛЕДОВАТЕЛЬНОСТЬ И СРОКИ ВЫПОЛНЕНИЯ АДМИНИСТРАТИВНЫХ ПРОЦЕДУР, ТРЕБОВАНИЯ К ПОРЯДКУ ИХ ВЫПОЛНЕНИЯ, В ТОМ ЧИСЛЕ ОСОБЕННОСТИ ВЫПОЛНЕНИЯ АДМИНИСТРАТИВНЫХ ПРОЦЕДУР В ЭЛЕКТРОННОЙ ФОРМЕ

Исчерпывающий перечень административных процедур

28. Предоставление государственной услуги включает в себя следующие процедуры:

прием, проверка и регистрация документов;

рассмотрение заявления и прилагаемых к нему документов;

проведение аккредитационной экспертизы;

рассмотрение заключения комиссии по аккредитационной экспертизе на заседании Аккредитационной коллегии Рособрнадзора;

оформление свидетельства о государственной аккредитации;

выдача свидетельства (временного свидетельства, дубликата свидетельства) о государственной аккредитации образовательного учреждения или научной организации и приложений к нему.

29. Выполнение административных действий в рамках предоставления государственной услуги осуществляется федеральными государственными гражданскими служащими Рособрнадзора (далее - специалисты) в соответствии с установленным распределением должностных обязанностей.

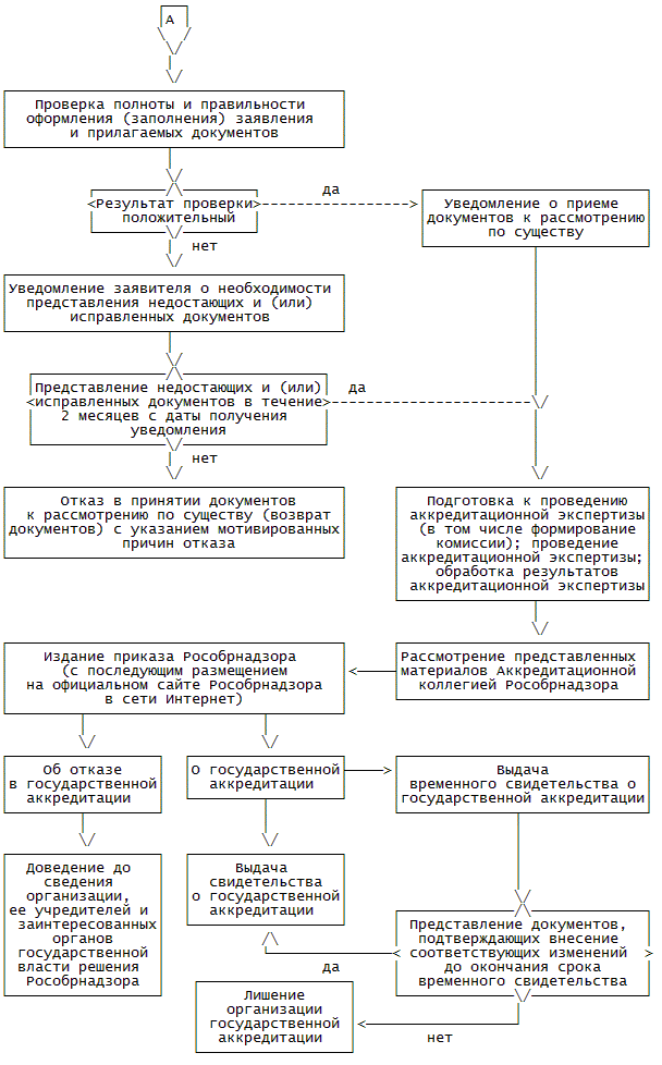
30. Блок-схема последовательности действий при предоставлении государственной услуги приведена в приложении к настоящему Регламенту.

Прием, проверка и регистрация документов

31. Основанием для начала исполнения государственной услуги является поступившее в Рособрнадзор заявление с приложением комплекта документов (далее вместе - документы). Документы в Управление могут быть представлены заявителями либо их уполномоченными представителями на бумажном носителе непосредственно или по почте, в электронном виде через Единый портал.

32. Специалист, ответственный за прием документов, осуществляет первичную проверку документов с целью выявления обстоятельств, указанных в подпунктах 1 - 3 пункта 13 настоящего Регламента в срок, не превышающий 5 дней со дня регистрации документов в Рособрнадзоре.

В случае выявления наличия одного или нескольких из указанных обстоятельств готовится уведомление Управления об отказе в принятии документов к рассмотрению по существу с указанием причины отказа.

Уведомление Управления об отказе в принятии документов к рассмотрению по существу вместе с представленными документами вручается уполномоченному представителю организации или направляется в организацию заказным почтовым отправлением с уведомлением о вручении и описью вложения. При направлении заявителем документов в электронном виде специалист, ответственный за прием документов, уведомляет в электронном виде заявителя об отказе в приеме документов.

В случае выявления отсутствия указанных обстоятельств специалист, ответственный за прием документов:

принимает документы;

регистрирует заявление в информационной системе государственной аккредитации образовательных учреждений и научных организаций <*> (далее - информационная система);

<*> Пункт 48 Положения о государственной аккредитации образовательных учреждений и научных организаций, утвержденного постановлением Правительства Российской Федерации от 21 марта 2011 г. N 184 (Собрание законодательства Российской Федерации, 2011, N 13, ст. 1772).

ставит штамп с датой получения документов на копии описи.

33. Копия описи документов со штампом вручается уполномоченному представителю организации или направляется в организацию заказным почтовым отправлением с уведомлением о вручении и описью вложения. При направлении заявителем документов в электронном виде специалист, ответственный за прием документов, уведомляет в электронном виде заявителя о приеме документов с уведомлением о доставке этого сообщения.

Рассмотрение заявления и прилагаемых к нему документов

34. В случае регистрации заявления о проведении государственной аккредитации, переоформлении свидетельства о государственной аккредитации при аккредитации неаккредитованных образовательных программ в аккредитованных организациях, при установлении иного государственного статуса образовательного учреждения в течение срока действия свидетельства о государственной аккредитации выполняются административные действия, указанные в пунктах 35 - 50, 58, 59 настоящего Регламента.

В случае регистрации заявления о выдаче временного свидетельства о государственной аккредитации выполняются административные действия, указанные в пунктах 51 - 53, 58, 59 настоящего Регламента.

В случае регистрации заявления о переоформлении свидетельства о государственной аккредитации в соответствии с подпунктом 1 пункта 26 статьи 33.2 Закона Российской Федерации "Об образовании" выполняются административные действия, указанные в пунктах 54 - 56, 58, 59 настоящего Регламента.

В случае регистрации заявления о выдаче дубликата свидетельства о государственной аккредитации выполняются административные действия, указанные в пунктах 57 - 59 настоящего Регламента.

35. В случае регистрации заявления о проведении государственной аккредитации в срок, не превышающий 7 рабочих дней со дня поступления заявления о проведении государственной аккредитации, специалист, ответственный за внесение информации в информационную систему:

обрабатывает поступившие документы с целью определения правильности (корректности) заполнения, совместимости форматов (для документов, представляемых в электронном виде);

заносит необходимую информацию в информационную систему;

готовит уведомление Управления о принятии документов к рассмотрению по существу или уведомление Управления о представлении документов не в полном объеме, неправильно оформленных и (или) заполненных, с перечислением непредставленных или неправильно оформленных и (или) заполненных документов.

Соответствующее уведомление Управления вручается уполномоченному представителю организации или направляется в организацию заказным почтовым отправлением с уведомлением о вручении и описью вложения. В случае направления заявителем документов в электронном виде уведомление Управления направляется заявителю в электронном виде с уведомлением о доставке этого сообщения.

36. Внесение организацией исправлений в представленные документы или представление недостающих документов должны быть осуществлены в срок, не превышающий 2 месяцев со дня получения организацией уведомления Управления о представлении документов не в полном объеме, неправильно оформленных и (или) заполненных.

При непредставлении организацией указанных в уведомлении документов в установленный срок готовится уведомление Управления об отказе в приеме документов к рассмотрению по существу с указанием причин отказа.

Уведомление Управления об отказе в принятии документов к рассмотрению по существу вместе с представленными документами вручается уполномоченному представителю организации или направляется в организацию заказным почтовым отправлением с уведомлением о вручении и описью вложения. В случае направления заявителем документов в электронном виде уведомление Управления об отказе в принятии документов к рассмотрению по существу направляется заявителю в электронном виде с уведомлением о доставке этого сообщения.

Проведение аккредитационной экспертизы

37. Документы, принятые к рассмотрению по существу, передаются специалисту, ответственному за проведение аккредитационной экспертизы.

38. В срок, не превышающий 5 рабочих дней, специалист, ответственный за проведение аккредитационной экспертизы, определяет вид экспертизы, который необходимо провести на основе представленных организацией документов и сведений, содержащихся в информационной системе:

формирует задание для проведения аккредитационной экспертизы;

определяет количество экспертов, необходимых для проведения аккредитационной экспертизы;

в случае выезда экспертов в организацию определяет сроки выезда.

39. Специалист, ответственный за проведение аккредитационной экспертизы, в срок, не превышающий 5 рабочих дней, осуществляет отбор экспертов из реестра экспертов, согласовывает с экспертами возможности их участия в данной экспертизе (в том числе возможность выезда в указанные сроки в организацию) и при необходимости корректирует список экспертов для данной экспертизы.

Специалист, ответственный за проведение аккредитационной экспертизы, готовит проект распоряжения Рособрнадзора о составе комиссии по аккредитационной экспертизе (далее - комиссия) и представляет на подпись руководителю Рособрнадзора (заместителю руководителя Рособрнадзора, курирующему деятельность Управления).

Копия подписанного распоряжения Рособрнадзора о составе комиссии в срок, не превышающий 3 рабочих дней с момента подписания, направляется членам комиссии по факсу или средствами электронной связи.

40. В срок, не превышающий 10 рабочих дней с момента направления членам комиссии копий распоряжения Рособрнадзора о составе комиссии, специалист, ответственный за проведение аккредитационной экспертизы, связывается с экспертами и осуществляет заключение с ними соответствующих гражданско-правовых договоров по форме, утвержденной приказом Рособрнадзора от 12 июля 2011 г. N 1657 "Об утверждении примерной формы гражданско-правового договора с экспертом на привлечение к проведению аккредитационной экспертизы" (зарегистрирован Министерством юстиции Российской Федерации 10 ноября 2011 г., регистрационный N 22263).

41. В срок, не превышающий 5 рабочих дней с момента заключения гражданско-правовых договоров с экспертами, специалист, ответственный за проведение аккредитационной экспертизы, формирует план-задание для каждого эксперта.

План-задание и необходимые документы направляются экспертам.

42. Специалист, ответственный за проведение аккредитационной экспертизы, не позднее чем за 10 рабочих дней до начала работы комиссии направляет в организацию уведомление Управления о сроках проведения аккредитационной экспертизы.

43. Комиссия проводит аккредитационную экспертизу в соответствии с Порядком работы комиссии по аккредитационной экспертизе образовательного учреждения, научной организации, утверждаемым Министерством образования и науки Российской Федерации <*>.

<*> Пункт 8 Положения о государственной аккредитации образовательных учреждений и научных организаций, утвержденного постановлением Правительства Российской Федерации от 21 марта 2011 г. N 184 (Собрание законодательства Российской Федерации, 2011, N 13, ст. 1772); пункт 6 Положения о государственной аккредитации федеральных государственных образовательных учреждений высшего профессионального образования, реализующих образовательные программы высшего профессионального и послевузовского профессионального образования на основе образовательных стандартов и требований, устанавливаемых ими самостоятельно, утвержденного постановлением Правительства Российской Федерации от 27 сентября 2011 г. N 800 (Собрание законодательства Российской Федерации, 2011, N 41, ст. 5738).

44. По окончании аккредитационной экспертизы заключение комиссии, подготовленное в соответствии с формой, утверждаемой Министерством образования и науки Российской Федерации <*>, передается специалисту, ответственному за проведение аккредитационной экспертизы, который в срок, не превышающий 15 дней, осуществляет размещение заключения комиссии (с указанием состава комиссии) на официальном сайте Рособрнадзора.

<*> Пункт 8 Положения о государственной аккредитации образовательных учреждений и научных организаций, утвержденного постановлением Правительства Российской Федерации от 21 марта 2011 г. N 184 (Собрание законодательства Российской Федерации, 2011, N 13, ст. 1772); пункт 6 Положения о государственной аккредитации федеральных государственных образовательных учреждений высшего профессионального образования, реализующих образовательные программы высшего профессионального и послевузовского профессионального образования на основе образовательных стандартов и требований, устанавливаемых ими самостоятельно, утвержденного постановлением Правительства Российской Федерации от 27 сентября 2011 г. N 800 (Собрание законодательства Российской Федерации, 2011, N 41, ст. 5738).

Рассмотрение заключения комиссии по аккредитационной экспертизе на заседании Аккредитационной коллегии Рособрнадзора

45. Специалист, ответственный за проведение аккредитационной экспертизы, в срок, не превышающий 10 рабочих дней с момента получения заключения комиссии, обеспечивает подготовку аналитических материалов по проведенной экспертизе.

Заключение комиссии и аналитические материалы по проведенной экспертизе передаются ответственному секретарю Аккредитационной коллегии Федеральной службы по надзору в сфере образования и науки (далее - Аккредитационная коллегия) не менее чем за 10 рабочих дней до соответствующего заседания Аккредитационной коллегии.

Аккредитационная коллегия осуществляет рассмотрение представленных материалов в соответствии с Порядком работы Аккредитационной коллегии Федеральной службы по надзору в сфере образования и науки, утверждаемым Рособрнадзором <*>.

<*> Пункт 12 Положения о государственной аккредитации образовательных учреждений и научных организаций, утвержденного постановлением Правительства Российской Федерации от 21 марта 2011 г. N 184 (Собрание законодательства Российской Федерации, 2011, N 13, ст. 1772).

46. На основании заключения комиссии и решения Аккредитационной коллегии готовится проект приказа Рособрнадзора о государственной аккредитации организации или об отказе в государственной аккредитации.

47. Проект приказа Рособрнадзора о государственной аккредитации или отказе в государственной аккредитации готовится и представляется на подпись руководителю Рособрнадзора в срок, не превышающий 10 рабочих дней после заседания Аккредитационной коллегии.

Специалист, ответственный за проведение аккредитационной экспертизы, размещает подписанный приказ на официальном сайте Рособрнадзора в срок, не превышающий 3 рабочих дней со дня его подписания.

48. Решение Рособрнадзора об отказе в государственной аккредитации доводится до сведения организации, ее учредителя (учредителей), органа исполнительной власти субъекта Российской Федерации, осуществляющего управление в сфере образования, или органа местного самоуправления, на территории которого находится организация, а также до сведения правоохранительных органов Российской Федерации в срок, не превышающий 10 рабочих дней с момента подписания приказа Рособрнадзора об отказе в государственной аккредитации.

Оформление свидетельства о государственной аккредитации

49. Специалист, ответственный за оформление свидетельства, оформляет свидетельство в срок, не превышающий 15 рабочих дней с момента подписания приказа Рособрнадзора о государственной аккредитации.

50. В случае если требуется изменение наименования организации для приведения в соответствие с ее государственным статусом, установленным при государственной аккредитации, специалист, ответственный за оформление свидетельства, оформляет временное свидетельство о государственной аккредитации, срок действия которого составляет 1 год.

При представлении организацией документов, подтверждающих приведение наименования организации в соответствие с государственным статусом, установленным при государственной аккредитации, специалист, ответственный за оформление свидетельства, оформляет и выдает такой организации свидетельство о государственной аккредитации со сроком действия не более 6 лет, учитывая срок действия временного свидетельства.

В случае непредставления организацией в Рособрнадзор заявления и необходимых документов для оформления свидетельства о государственной аккредитации до истечения срока действия временного свидетельства о государственной аккредитации Рособрнадзор издает приказ о лишении организации государственной аккредитации.

Приказ о лишении организации государственной аккредитации подлежит опубликованию в порядке и сроки, предусмотренные пунктами 47 и 48 настоящего Регламента.

51. В случае регистрации заявления о выдаче временного свидетельства о государственной аккредитации специалист, ответственный за оформление временного свидетельства, в срок, не превышающий 5 рабочих дней, обрабатывает поступившие документы с целью проверки соответствия сведений, содержащихся в представленных документах, сведениям, содержащимся в реестре аккредитованных организаций.

52. При выявлении недостоверных сведений в представленных документах специалист, ответственный за оформление временного свидетельства, в срок, не превышающий 5 рабочих дней, готовит письмо Рособрнадзора об отказе в выдаче временного свидетельства о государственной аккредитации с указанием причины отказа и представляет на подпись руководителю (заместителю руководителя) Рособрнадзора.

Письмо Рособрнадзора об отказе в выдаче временного свидетельства о государственной аккредитации вместе с представленными документами вручается уполномоченному представителю организации или направляется в организацию заказным почтовым отправлением с уведомлением о вручении и описью вложения. В случае направления заявителем документов в электронном виде письмо Рособрнадзора об отказе в выдаче временного свидетельства о государственной аккредитации направляется заявителю в электронном виде с уведомлением о доставке этого сообщения.

Специалист, ответственный за оформление временного свидетельства, заносит необходимую информацию в информационную систему.

53. В случае представления организацией документов в соответствии с пунктом 25 статьи 33.2 Закона Российской Федерации "Об образовании" специалист, ответственный за оформление временного свидетельства, в срок, не превышающий 45 дней со дня поступления заявления о выдаче временного свидетельства о государственной аккредитации:

заносит необходимую информацию в информационную систему;

готовит проект распоряжения Рособрнадзора о выдаче временного свидетельства о государственной аккредитации и представляет на подпись руководителю (заместителю руководителя) Рособрнадзора;

на основании подписанного распоряжения Рособрнадзора оформляет временное свидетельство о государственной аккредитации.

54. В случае регистрации заявления о переоформлении свидетельства о государственной аккредитации специалист, ответственный за переоформление свидетельства, в срок, не превышающий 10 рабочих дней, обрабатывает поступившие документы с целью проверки соответствия сведений, содержащихся в представленных документах, сведениям, содержащимся в реестре аккредитованных организаций.

55. При выявлении недостоверных сведений в представленных документах специалист, ответственный за переоформление свидетельства, в срок, не превышающий 5 рабочих дней, готовит письмо Рособрнадзора об отказе в переоформлении свидетельства о государственной аккредитации с указанием причины отказа и представляет на подпись руководителю (заместителю руководителя) Рособрнадзора.

Письмо Рособрнадзора об отказе в переоформлении свидетельства о государственной аккредитации вместе с представленными документами вручается уполномоченному представителю организации или направляется в организацию заказным почтовым отправлением с уведомлением о вручении и описью вложения. В случае направления заявителем документов в электронном виде письмо Рособрнадзора об отказе в переоформлении свидетельства о государственной аккредитации направляется заявителю в электронном виде с уведомлением о доставке этого сообщения.

Специалист, ответственный за переоформление свидетельства, заносит необходимую информацию в информационную систему.

56. В случае представления организацией документов в соответствии с подпунктом 1 пункта 26 статьи 33.2 Закона Российской Федерации "Об образовании" специалист, ответственный за переоформление свидетельства, в срок, не превышающий 45 дней со дня поступления заявления о переоформлении свидетельства о государственной аккредитации:

заносит необходимую информацию в информационную систему;

готовит проект распоряжения Рособрнадзора о переоформлении свидетельства о государственной аккредитации и представляет на подпись руководителю (заместителю руководителя) Рособрнадзора;

на основании подписанного распоряжения Рособрнадзора переоформляет свидетельство о государственной аккредитации.

57. В срок, не превышающий 15 дней со дня поступления заявления о выдаче дубликата свидетельства о государственной аккредитации, специалист, ответственный за оформление дубликата:

заносит необходимую информацию в информационную систему;

готовит проект распоряжения Рособрнадзора о выдаче дубликата свидетельства о государственной аккредитации и представляет на подпись руководителю (заместителю руководителя) Рособрнадзора;

на основании подписанного распоряжения Рособрнадзора оформляет дубликат свидетельства о государственной аккредитации.

58. Сведения, указанные в пункте 43 Положения о государственной аккредитации, вносятся специалистом, ответственным за ведение реестра аккредитованных организаций, в реестр аккредитованных организаций в срок, не превышающий 3 рабочих дней с момента подписания соответствующих распорядительных актов Рособрнадзора.

Выдача свидетельства (временного свидетельства, дубликата свидетельства) о государственной аккредитации образовательного учреждения или научной организации и приложений к нему

59. Специалист, ответственный за выдачу свидетельства, выдает свидетельство (временное свидетельство, дубликат свидетельства) о государственной аккредитации при предъявлении заявителем документа, подтверждающего уплату государственной пошлины в соответствии с Налоговым кодексом Российской Федерации.

Исправление допущенных опечаток и (или) ошибок в выданных в результате предоставления государственной услуги документах

60. В случае выявления заявителем в полученном свидетельстве (временном свидетельстве, дубликате свидетельства) опечаток и (или) ошибок заявитель представляет в Рособрнадзор заявление об исправлении таких опечаток и (или) ошибок.

Уполномоченный специалист в срок, не превышающий 3 рабочих дней с момента поступления соответствующего заявления, проводит проверку указанных в заявлении сведений.

В случае выявления допущенных опечаток и (или) ошибок в выданных в результате предоставления государственной услуги документах уполномоченный специалист осуществляет их замену в срок, не превышающий 10 рабочих дней с момента поступления соответствующего заявления.

IV. ФОРМЫ КОНТРОЛЯ ЗА ПРЕДОСТАВЛЕНИЕМ ГОСУДАРСТВЕННОЙ УСЛУГИ

Порядок осуществления текущего контроля за соблюдением и исполнением ответственными должностными лицами положений Регламента и иных нормативных правовых актов, устанавливающих требования к предоставлению государственной услуги, а также принятием ими решений

61. Контроль исполнения установленных настоящим Регламентом административных процедур осуществляется должностными лицами Рособрнадзора, ответственными за организацию работы по предоставлению государственной услуги.

62. Специалисты Рособрнадзора, участвующие в предоставлении государственной услуги, несут персональную ответственность за полноту и качество предоставления государственной услуги, за соблюдение и исполнение положений настоящего Регламента и иных нормативных правовых актов, устанавливающих требования к предоставлению государственной услуги.

63. Ответственность специалистов Рособрнадзора, участвующих в предоставлении государственной услуги, устанавливается в их должностных регламентах в соответствии с требованиями законодательных и иных нормативных правовых актов Российской Федерации.

64. Текущий контроль за полнотой и качеством предоставления государственной услуги, за соблюдением специалистами Рособрнадзора, участвующими в предоставлении государственной услуги, положений настоящего Регламента и иных нормативных правовых актов, устанавливающих требования к предоставлению государственной услуги (далее - контроль), осуществляется должностными лицами Рособрнадзора, ответственными за организацию работы по предоставлению государственной услуги (далее - должностные лица, ответственные за организацию предоставления государственной услуги).

Порядок и периодичность осуществления плановых и внеплановых проверок полноты и качества предоставления государственной услуги, в том числе порядок и формы контроля за полнотой и качеством предоставления государственной услуги

65. Текущий контроль осуществляется как в плановом порядке, так и путем проведения внеплановых контрольных мероприятий.

66. Текущий контроль осуществляется путем проведения должностными лицами, ответственными за организацию предоставления государственной услуги, проверок полноты и качества предоставления государственной услуги, соблюдения и исполнения положений настоящего Регламента, иных нормативных правовых актов Российской Федерации, выявления и обеспечения устранения выявленных нарушений, рассмотрения, принятия решений и подготовки ответов на обращения заявителей, содержащих жалобы на действия (бездействие) специалистов Рособрнадзора, участвующих в предоставлении государственной услуги.

Периодичность осуществления текущего контроля устанавливается планами, утверждаемыми руководителем Рособрнадзора.

Ответственность должностных лиц Рособрнадзора за решения и действия (бездействие), принимаемые (осуществляемые) ими в ходе предоставления государственной услуги

67. Должностные лица, ответственные за организацию предоставления государственной услуги, несут персональную ответственность за предоставление государственной услуги в соответствии с настоящим Регламентом и иными нормативными правовыми актами, устанавливающими требования к предоставлению государственной услуги, за обеспечение полноты и качества предоставления государственной услуги.

Положения, характеризующие требования к порядку и формам контроля за предоставлением государственной услуги

68. Устанавливаются следующие требования к порядку и формам проведения контроля:

проведение текущего контроля в форме плановых и внеплановых проверок;

проведение планового текущего контроля не реже двух раз в год.

В ходе планового контроля проводятся комплексные и тематические проверки. При проведении комплексной проверки рассматривается предоставление государственной услуги в целом, при проведении тематической проверки - вопросы, связанные с исполнением определенной административной процедуры.

69. По результатам проведенных проверок в случае выявления нарушений действиями (бездействием) специалистов Рособрнадзора, участвующих в предоставлении государственной услуги, виновные лица привлекаются к ответственности в порядке, установленном законодательством Российской Федерации.

V. ДОСУДЕБНОЕ (ВНЕСУДЕБНОЕ) ОБЖАЛОВАНИЕ ЗАЯВИТЕЛЕМ РЕШЕНИЙ И ДЕЙСТВИЙ (БЕЗДЕЙСТВИЯ) РОСОБРНАДЗОРА, ДОЛЖНОСТНОГО ЛИЦА РОСОБРНАДЗОРА, ЛИБО ФЕДЕРАЛЬНОГО ГОСУДАРСТВЕННОГО ГРАЖДАНСКОГО СЛУЖАЩЕГО

Предмет досудебного (внесудебного) обжалования заявителем решений и действий (бездействия) Рособрнадзора, должностного лица Рособрнадзора, либо федерального государственного гражданского служащего

70. Предметом досудебного (внесудебного) обжалования являются в том числе следующие действия, бездействие и решения:

1) нарушение срока регистрации запроса заявителя о предоставлении государственной услуги;

2) нарушение срока предоставления государственной услуги;

3) требование у заявителя документов, не предусмотренных нормативными правовыми актами Российской Федерации, для предоставления государственной услуги;

4) отказ в приеме документов, предоставление которых предусмотрено нормативными правовыми актами Российской Федерации, для предоставления государственной услуги, у заявителя;

5) отказ в предоставлении государственной услуги, если основания отказа не предусмотрены федеральными законами и принятыми в соответствии с ними иными нормативными правовыми актами Российской Федерации;

6) затребование с заявителя при предоставлении государственной услуги платы, не предусмотренной нормативными правовыми актами Российской Федерации;

7) отказ Рособрнадзора, должностного лица Рособрнадзора в исправлении допущенных опечаток и (или) ошибок в выданных в результате предоставления государственной услуги документах либо нарушение установленного срока таких исправлений.

Общие требования к порядку подачи и рассмотрения жалобы

71. Жалоба подается в Рособрнадзор в письменной форме на бумажном носителе, в электронной форме. Жалобы на решения, принятые руководителем Рособрнадзора, подаются в Министерство образования и науки Российской Федерации.

72. Жалоба может быть направлена по почте, с использованием информационно-телекоммуникационной сети Интернет, официального сайта Рособрнадзора, Единого портала, а также может быть принята при личном приеме заявителя.

73. Жалоба должна содержать:

1) наименование органа, предоставляющего государственную услугу, должностного лица органа, предоставляющего государственную услугу, либо федерального государственного гражданского служащего, решения и действия (бездействие) которых обжалуются;

2) фамилию, имя, отчество (последнее - при наличии), сведения о месте жительства заявителя - физического лица либо наименование, сведения о месте нахождения заявителя - юридического лица, а также номер (номера) контактного телефона, адрес (адреса) электронной почты (при наличии) и почтовый адрес, по которым должен быть направлен ответ заявителю;

3) сведения об обжалуемых решениях и действиях (бездействии) Рособрнадзора, должностного лица Рособрнадзора, либо федерального государственного гражданского служащего;

4) доводы, на основании которых заявитель не согласен с решением и действиями (бездействием) Рособрнадзора, должностного лица Рособрнадзора либо федерального государственного гражданского служащего. Заявителем могут быть представлены документы (при наличии), подтверждающие доводы заявителя, либо их копии.

74. Жалоба, поступившая в Рособрнадзор, подлежит рассмотрению уполномоченным должностным лицом в течение пятнадцати рабочих дней со дня ее регистрации, а в случае обжалования отказа Рособрнадзора в приеме документов у заявителя либо в исправлении допущенных опечаток и (или) ошибок или в случае обжалования нарушения установленного срока таких исправлений - в течение пяти рабочих дней со дня ее регистрации.

75. По результатам рассмотрения жалобы Рособрнадзор принимает одно из следующих решений:

1) удовлетворяет жалобу, в том числе в форме отмены принятого решения, исправления допущенных Рособрнадзором опечаток и (или) ошибок в выданных в результате предоставления государственной услуги документах, возврата заявителю денежных средств, взимание которых не предусмотрено нормативными правовыми актами Российской Федерации, а также в иных формах, предусмотренных законодательством Российской Федерации;

2) отказывает в удовлетворении жалобы.

76. Не позднее дня, следующего за днем принятия решения, указанного в пункте 75 настоящего Регламента, заявителю в письменной форме и по желанию заявителя в электронной форме направляется мотивированный ответ о результатах рассмотрения жалобы.

77. В случае установления в ходе или по результатам рассмотрения жалобы признаков состава административного правонарушения или преступления уполномоченное должностное лицо незамедлительно информирует руководителя (заместителя руководителя) Рособрнадзора.

По решению руководителя (заместителя руководителя) Рособрнадзора соответствующие материалы направляются в Генеральную прокуратуру Российской Федерации.

Приложение
к Административному регламенту
предоставления Федеральной службой
по надзору в сфере образования
и науки государственной услуги
по государственной аккредитации
образовательных учреждений
и научных организаций, утвержденному
приказом Министерства образования
и науки Российской Федерации
от "__" _________ 2012 г. N ___

БЛОК-СХЕМА
ПОСЛЕДОВАТЕЛЬНОСТИ ДЕЙСТВИЙ ПРЕДОСТАВЛЕНИЯ ГОСУДАРСТВЕННОЙ УСЛУГИ

Прием документов

Проведение государственной аккредитации

Выдача временного свидетельства о государственной аккредитации, переоформление свидетельства о государственной аккредитации

Выдача дубликата свидетельства о государственной аккредитации