Приказ ФМС РФ от 14.05.2012 N 166

"Об утверждении Административного регламента предоставления Федеральной миграционной службой государственной услуги по оформлению, выдаче и замене свидетельства участника государственной программы по оказанию содействия добровольному переселению в Российскую Федерацию соотечественников, проживающих за рубежом"
Редакция от 14.05.2012 — Документ утратил силу, см. «Приказ МВД РФ от 07.11.2017 N 842»
Показать изменения

Зарегистрировано в Минюсте России 8 июня 2012 г. N 24498


ФЕДЕРАЛЬНАЯ МИГРАЦИОННАЯ СЛУЖБА РОССИИ

ПРИКАЗ
от 14 мая 2012 г. N 166

ОБ УТВЕРЖДЕНИИ АДМИНИСТРАТИВНОГО РЕГЛАМЕНТА ПРЕДОСТАВЛЕНИЯ ФЕДЕРАЛЬНОЙ МИГРАЦИОННОЙ СЛУЖБОЙ ГОСУДАРСТВЕННОЙ УСЛУГИ ПО ОФОРМЛЕНИЮ, ВЫДАЧЕ И ЗАМЕНЕ СВИДЕТЕЛЬСТВА УЧАСТНИКА ГОСУДАРСТВЕННОЙ ПРОГРАММЫ ПО ОКАЗАНИЮ СОДЕЙСТВИЯ ДОБРОВОЛЬНОМУ ПЕРЕСЕЛЕНИЮ В РОССИЙСКУЮ ФЕДЕРАЦИЮ СООТЕЧЕСТВЕННИКОВ, ПРОЖИВАЮЩИХ ЗА РУБЕЖОМ

В соответствии с Указом Президента Российской Федерации от 22 июня 2006 г. N 637 "О мерах по оказанию содействия добровольному переселению в Российскую Федерацию соотечественников, проживающих за рубежом" <1> и Указом Президента Российской Федерации от 19 июля 2004 г. N 928 "Вопросы Федеральной миграционной службы" <2> приказываю:

<1> - Собрание законодательства Российской Федерации, 2006, N 26, ст. 2820; 2009, N 11, ст. 1278; N 27, ст. 3341; 2010, N 3, ст. 275.

<2> - Собрание законодательства Российской Федерации, 2004, N 30, ст. 3150; 2005, N 19, ст. 1786; N 52, ст. 5687; 2006, N 32, ст. 3534; 2007, N 13, ст. 1540; N 19, ст. 2342; N 20, ст. 2393; N 31, ст. 4020; N 50, ст. 6252; 2008, N 10, ст. 906; N 36, ст. 4089; 2009, N 21, ст. 2553; N 44, ст. 5193; 2011, N 44, ст. 6240; N 49, ст. 7266; 2012, N 12, ст. 1387.

1. Утвердить прилагаемый Административный регламент предоставления Федеральной миграционной службой государственной услуги по оформлению, выдаче и замене свидетельства участника Государственной программы по оказанию содействия добровольному переселению в Российскую Федерацию соотечественников, проживающих за рубежом <1>.

<1> - Далее - "Административный регламент", "государственная услуга" соответственно.

2. Признать утратившими силу:

приказ ФМС России от 2 августа 2007 г. N 165 "Об утверждении Инструкции по работе с участниками Государственной программы по оказанию содействия добровольному переселению в Российскую Федерацию соотечественников, проживающих за рубежом, и членами их семей в территориальном органе Федеральной миграционной службы" <1>;

<1> - Зарегистрирован в Министерстве юстиции Российской Федерации 10 августа 2007 г., регистрационный N 9984.

пункт 5 Изменений, вносимых в нормативные правовые акты Федеральной миграционной службы, утвержденных приказом ФМС России от 4 апреля 2008 г. N 82 "О внесении изменений в нормативные правовые акты Федеральной миграционной службы" <1>;

<1> - Зарегистрирован в Министерстве юстиции Российской Федерации 22 апреля 2008 г., регистрационный N 11572.

пункт 1 приказа ФМС России от 19 сентября 2008 г. N 237 "О работе в представительстве Федеральной миграционной службы за рубежом с соотечественниками, желающими добровольно переселиться в Российскую Федерацию в рамках и на условиях Государственной программы по оказанию содействия добровольному переселению в Российскую Федерацию соотечественников, проживающих за рубежом" <1>;

<1> - Зарегистрирован в Министерстве юстиции Российской Федерации 2 октября 2008 г., регистрационный N 12385.

пункт 1 приказа ФМС России от 2 августа 2010 г. N 240 "Об утверждении формы анкеты для участия в Государственной программе по оказанию содействия добровольному переселению в Российскую Федерацию соотечественников, проживающих за рубежом" <1>;

<1> - Зарегистрирован в Министерстве юстиции Российской Федерации 31 августа 2010 г., регистрационный N 18301.

пункт 2 приказа ФМС России от 20 августа 2010 г. N 256 "О внесении изменений в нормативные правовые акты ФМС России" <1>;

<1> - Зарегистрирован в Министерстве юстиции Российской Федерации 13 сентября 2010 г., регистрационный N 18413.

пункты 6 и 7 Изменений, вносимых в нормативные правовые акты Федеральной миграционной службы, утвержденных приказом ФМС России от 20 августа 2010 г. N 256 "О внесении изменений в нормативные правовые акты ФМС России".

3. Положения Административного регламента, устанавливающие особенности предоставления государственной услуги в электронном виде, вступают в силу с 1 августа 2012 года.

4. Контроль за исполнением настоящего приказа возложить на заместителя директора Федеральной миграционной службы по курируемому направлению деятельности.

Директор
К.О.РОМОДАНОВСКИЙ

Приложение
к приказу ФМС России
от 14 мая 2012 г. N 166

АДМИНИСТРАТИВНЫЙ РЕГЛАМЕНТ
ПРЕДОСТАВЛЕНИЯ ФЕДЕРАЛЬНОЙ МИГРАЦИОННОЙ СЛУЖБОЙ ГОСУДАРСТВЕННОЙ УСЛУГИ ПО ОФОРМЛЕНИЮ, ВЫДАЧЕ И ЗАМЕНЕ СВИДЕТЕЛЬСТВА УЧАСТНИКА ГОСУДАРСТВЕННОЙ ПРОГРАММЫ ПО ОКАЗАНИЮ СОДЕЙСТВИЯ ДОБРОВОЛЬНОМУ ПЕРЕСЕЛЕНИЮ В РОССИЙСКУЮ ФЕДЕРАЦИЮ СООТЕЧЕСТВЕННИКОВ, ПРОЖИВАЮЩИХ ЗА РУБЕЖОМ

I. Общие положения

Предмет регулирования административного регламента

1. Административный регламент предоставления Федеральной миграционной службой государственной услуги по оформлению, выдаче и замене свидетельства участника Государственной программы по оказанию содействия добровольному переселению в Российскую Федерацию соотечественников, проживающих за рубежом <1>, устанавливает сроки и последовательность административных процедур, требования к порядку их выполнения при осуществлении государственной услуги по оформлению, выдаче и замене свидетельства участника Государственной программы <2> представительствами и представителями ФМС России за рубежом <3> и территориальными органами ФМС России <4>.

<1> - Далее - "Административный регламент", "Государственная программа" соответственно.

<2> - Далее - "государственная услуга".

<3> - Далее - "загранаппарат ФМС России".

<4> - Далее - "территориальные органы".

Заявители

2. Государственная услуга предоставляется соотечественникам <1>:

<1> - Статья 1 Федерального закона от 24 мая 1999 г. N 99-ФЗ "О государственной политике Российской Федерации в отношении соотечественников за рубежом" (Собрание законодательства Российской Федерации, 1999, N 22, ст. 2670; 2002, N 22, ст. 2031; 2004, N 35, ст. 3607; 2006, N 1, ст. 10; N 31, ст. 3420; 2008, N 30, ст. 3616; 2009, N 30, ст. 3740; 2010, N 30, ст. 4010).

постоянно проживающим за рубежом и обратившимся в загранаппарат ФМС России;

постоянно или временно проживающим на законном основании на территории Российской Федерации и обратившимся в территориальный орган, расположенный в субъекте Российской Федерации, реализующем соответствующую региональную программу по оказанию содействия добровольному переселению в Российскую Федерацию соотечественников, проживающих за рубежом <1>.

<1> - Далее - "территориальный орган, участвующий в предоставлении государственной услуги", "региональная программа" соответственно.

Требования к порядку информирования о предоставлении государственной услуги

3. Информация о местах нахождения, графике работы, контактных телефонах (телефонах для справок) ФМС России, загранаппарата ФМС России и территориальных органов содержится в информационно-телекоммуникационной сети Интернет <1> на официальном сайте ФМС России (www.fms.gov.ru) и официальных сайтах ее территориальных органов <2>, в федеральной государственной информационной системе "Единый портал государственных и муниципальных услуг (функций)" <3>, а также размещается на информационных стендах в помещениях загранаппарата ФМС России и территориальных органов и в официальных информационных материалах о Государственной программе (официальном информационном пакете о Государственной программе, брошюрах, буклетах, памятках и других печатных изданиях).

<1> - Далее - "сеть Интернет".

<2> - Далее - "интернет-сайты ФМС России".

<3> - Далее - "Единый портал".

Информация о месте нахождения ФМС России, загранаппарата ФМС России и территориальных органов, а также сведения об их справочных телефонах, адресах интернет-сайтов ФМС России и электронной почты содержатся в приложении N 1 к Административному регламенту.

4. В загранаппарате ФМС России прием соотечественников, постоянно проживающих за рубежом <1>, осуществляется в течение рабочего времени, установленного правилами внутреннего трудового распорядка.

<1> - Далее - "соотечественник, проживающий за рубежом".

5. В территориальных органах устанавливается следующий график приема соотечественников, постоянно или временно проживающих на законном основании на территории Российской Федерации <1>:

<1> - Далее - "соотечественник, проживающий в Российской Федерации".

понедельник - четверг: с 09.00 до 18.00,
  обеденный перерыв с 13.00 до 13.45;
пятница с 09.00 до 16.45,
  обеденный перерыв с 13.00 до 13.45;
суббота - воскресенье: выходной

С учетом интересов соотечественников, проживающих в Российской Федерации, временных и климатических условий, а также особенностей административно-территориального деления субъекта Российской Федерации допускается изменение начальником территориального органа часов приема, но при этом прием должен быть организован таким образом, чтобы избежать образование очередей.

6. Прием соотечественников при обращении в загранаппарат ФМС России или территориальный орган может осуществляться по предварительной записи по телефону, электронной почте или посредством Единого портала. При предварительной записи соотечественник сообщает свои данные, предмет обращения и желаемое время представления документов.

Предварительная запись соотечественников осуществляется путем внесения информации в книгу предварительной записи посетителей, которая ведется на бумажных или электронных носителях.

7. Информация по вопросам оказания государственной услуги предоставляется соотечественникам:

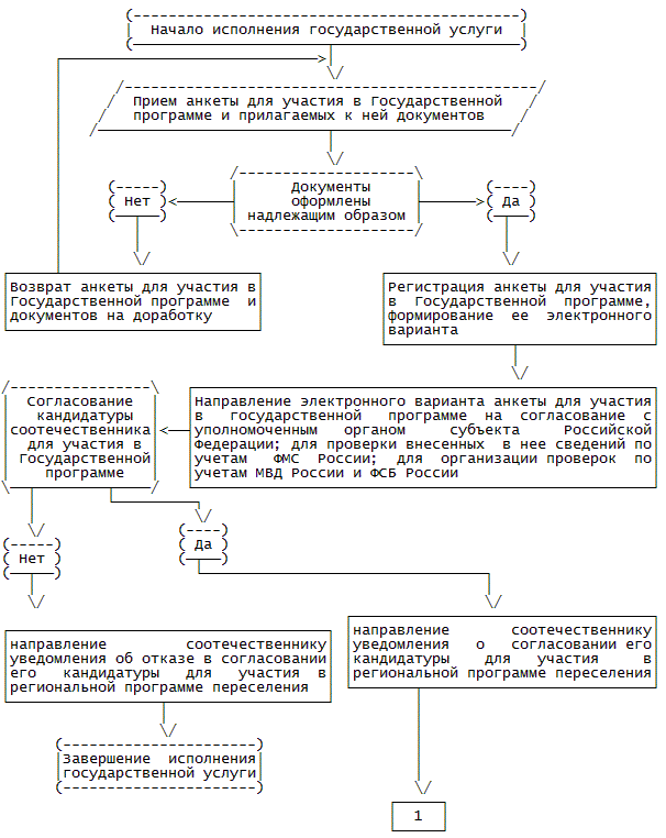
при личном обращении в загранаппарат ФМС России или территориальные органы;

с использованием средств телефонной связи (в том числе с помощью автоинформирования) и электронной почты;

посредством размещения на интернет-сайтах ФМС России и Едином портале;

с использованием средств массовой информации, а также официальных информационных материалов о Государственной программе.

8. Загранаппарат ФМС России при наличии технической возможности организовывает информирование соотечественников, проживающих за рубежом, по вопросам предоставления государственной услуги с использованием видеоконференцсвязи с территориальными органами, участвующими в предоставлении государственной услуги, и уполномоченными органами исполнительной власти субъекта Российской Федерации, ответственными за реализацию соответствующей региональной программы переселения <1>.

<1> - Далее - "уполномоченный орган субъекта Российской Федерации".

9. Информация по вопросам предоставления государственной услуги размещается в местах, предназначенных для ожидания, которые оборудуются информационными стендами с информацией о Государственной программе, а также обеспечиваются информационными материалами о Государственной программе, предназначенными для бесплатного распространения.

При наличии технической возможности места, предназначенные для ожидания, оборудуются терминалом доступа к информационным системам, содержащим сведения о Государственной программе (интернет-сайтам ФМС России, Единому порталу, информационным порталам МИД России, Минрегиона России и Минздравсоцразвития России в сети Интернет, посвященным реализации Государственной программы: www.ruvek.ru, www.mifis.ru и www.aiss.gov.ru соответственно).

10. Сведения, размещаемые на информационных стендах, а также на интернет-сайтах ФМС России и Едином портале, должны включать в себя:

содержание Государственной программы, в том числе условия переселения;

текст Административного регламента с приложениями и/или извлечения из него, дающие представление о сроках и последовательности действий по оказанию государственной услуги;

перечень субъектов Российской Федерации, реализующих соответствующую региональную программу переселения;

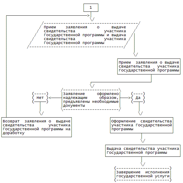
сведения о местах нахождения, графике (режиме) работы, номерах телефонов, интернет-адресах и/или электронной почты загранаппарата ФМС России и территориальных органов, участвующих в предоставлении государственной услуги;

перечень заявителей;

блок-схему предоставления государственной услуги (приложение N 2 к Административному регламенту);

перечень документов, необходимых для получения свидетельства участника Государственной программы;

образцы заполнения анкеты для участия в Государственной программе <1> и заявления на выдачу (замену) свидетельства участника Государственной программы;

<1> - Далее - "анкета".

сроки рассмотрения документов, оформления и выдачи свидетельства участника Государственной программы.

11. В случае письменного обращения соотечественника, в том числе с использованием сети Интернет, необходимая информация о государственной услуге предоставляется в течение 30 календарных дней с даты регистрации такого обращения в ФМС России, загранаппарате ФМС России или территориальном органе.

12. При ответах на телефонные звонки и устные обращения, поступившие в ФМС России, территориальный орган или загранаппарат ФМС России, уполномоченные федеральные государственные гражданские служащие или сотрудники органов внутренних дел Российской Федерации, прикомандированные к ФМС России <1>, подробно и в вежливой форме дают ответы на вопросы обратившихся лиц. Ответ на телефонный звонок должен содержать информацию о наименовании подразделения ФМС России, в которое позвонил соотечественник, фамилии, имени и отчестве сотрудника, принявшего телефонный звонок. Время разговора не должно превышать 10 минут.

<1> - Далее - "сотрудники".

13. Информация общего характера (о месте нахождения загранаппарата ФМС России и территориальных органов, участвующих в предоставлении государственной услуги, графике их работы, адресах интернет-сайтов ФМС России) может предоставляться в круглосуточном режиме с использованием средств автоинформирования.

14. Лицу, обратившемуся в загранаппарат ФМС России или в территориальный орган, участвующий в предоставлении государственной услуги, за углубленным разъяснением содержания Государственной программы и предоставляемых в ее рамках возможностях, предоставляется подробная информация, предусмотренная пунктом 10 Административного регламента, а также информация:

об основаниях для отказа в приеме документов, необходимых для предоставления государственной услуги, и основаниях отказа в предоставлении государственной услуги;

о правах и обязательствах участников Государственной программы и членов их семей;

о территориях вселения, в которых для потенциальных участников Государственной программы имеются наиболее благоприятные возможности приложения их труда;

о возможностях приема, трудоустройства и жилищного обустройства в территориях вселения, в том числе информация о мерах социальной поддержки и размерах предоставляемых государственных гарантий;

о возможностях переобучения и повышения квалификации.

Данная информация, а также информация об обстоятельствах, являющихся основанием для замены свидетельства участника Государственной программы, размещается на информационном стенде в помещении загранаппарата ФМС России и территориального органа, участвующего в предоставлении государственной услуги.

15. Разъяснение содержания Государственной программы и предоставляемых в ее рамках возможностей осуществляется сотрудником загранаппарата ФМС России или территориального органа, участвующего в предоставлении государственной услуги, в форме устной беседы либо в письменной форме (в том числе при обращении посредством электронной почты). При проведении разъяснительной работы о содержании Государственной программы используются официальные информационные материалы.

При необходимости соотечественнику оказывается содействие в выборе оптимального варианта переселения и консультирование по вопросам, связанным с участием в Государственной программе.

Максимальный срок выполнения действий по разъяснению содержания Государственной программы и предоставляемых в ее рамках возможностях в форме устной беседы при личном обращении соотечественника составляет 25 минут.

16. Загранаппарат ФМС России и территориальный орган, участвующий в предоставлении государственной услуги, осуществляют учет соотечественников, обратившихся за разъяснением содержания Государственной программы и предоставляемых в ее рамках возможностях.

17. Сведения о ходе предоставления государственной услуги сообщаются соотечественнику сотрудниками загранаппарата ФМС России или территориального органа, участвующего в оказании государственной услуги. Соотечественник, подавший документы, необходимые для оказания государственной услуги, имеет право на получение информации о ходе предоставления государственной услуги по телефону, электронной почте или посредством личного посещения в приемные часы загранаппарата ФМС России или территориального органа, участвующего в предоставлении государственной услуги.

II. Стандарт предоставления государственной услуги

Наименование государственной услуги

18. Наименование государственной услуги - оформление, выдача и замена свидетельства участника Государственной программы.

Органы, предоставляющие государственную услугу

19. Государственная услуга предоставляется:

загранаппаратом ФМС России в отношении соотечественников, проживающих за рубежом;

территориальными органами, участвующими в предоставлении государственной услуги, в отношении соотечественников, проживающих в Российской Федерации.

Информирование о предоставлении государственной услуги осуществляется в том числе центральным аппаратом ФМС России и территориальными органами.

20. При предоставлении государственной услуги осуществляется взаимодействие с:

органами внутренних дел Российской Федерации;

органами Федеральной службы безопасности Российской Федерации;

соответствующим уполномоченным органом субъекта Российской Федерации.

21. При предоставлении государственной услуги загранаппарат ФМС России, территориальный орган, участвующий в предоставлении государственной услуги, не вправе требовать от соотечественника осуществления действий, в том числе согласований, необходимых для получения государственной услуги и связанных с обращением в иные государственные органы, органы местного самоуправления, организации.

Результат предоставления государственной услуги

22. Результатом предоставления государственной услуги является:

направление соотечественнику информации о несоответствии кандидатуры соотечественника условиям региональной программы переселения;

выдача свидетельства участника Государственной программы;

замена свидетельства участника Государственной программы.

Сроки предоставления государственной услуги

23. Направление соотечественнику уведомления об отказе уполномоченного органа субъекта Российской Федерации в согласовании или о согласовании кандидатуры соотечественника для участия в региональной программе переселения осуществляется в срок, не превышающий 25 рабочих дней со дня подачи анкеты в загранаппарат ФМС России или территориальный орган, участвующий в предоставлении государственной услуги.

24. Оформление свидетельства участника Государственной программы осуществляется в срок, не превышающий 60 календарных дней со дня подачи в загранаппарат ФМС России или территориальный орган, участвующий в предоставлении государственной услуги, заявления о выдаче свидетельства участника Государственной программы и прилагаемых к нему должным образом оформленных документов.

25. Замена свидетельства участника Государственной программы осуществляется в течение 14 календарных дней со дня подачи в загранаппарат ФМС России или территориальный орган, участвующий в предоставлении государственной услуги, соответствующего заявления владельцем свидетельства участника Государственной программы.

Перечень нормативных правовых актов, регулирующих отношения, возникающие в связи с предоставлением государственной услуги

26. Предоставление государственной услуги осуществляется в соответствии со следующими нормативными правовыми актами:

Федеральным законом от 24 мая 1999 г. N 99-ФЗ "О государственной политике Российской Федерации в отношении соотечественников за рубежом" <1>;

<1> - Собрание законодательства Российской Федерации, 1999, N 22, ст. 2670; 2002, N 22, ст. 2031; 2004, N 35, ст. 3607; 2006, N 1, ст. 10; N 31, ст. 3420; 2008, N 30, ст. 3616; 2009, N 30, ст. 3740; 2010, N 30, ст. 4010.

Федеральным законом от 15 августа 1996 г. N 114-ФЗ "О порядке выезда из Российской Федерации и въезда в Российскую Федерацию" <1>;

<1> - Собрание законодательства Российской Федерации, 1996, N 34, ст. 4029; 1998, N 30, ст. 3606; 1999, N 26, ст. 3175; 2003, N 2, ст. 159; N 27, ст. 2700; 2004, N 27, ст. 2711; 2006, N 27, ст. 2877; N 31, ст. 3420; 2007, N 1, ст. 29; N 3, ст. 410; N 49, ст. 6071; N 50, ст. 6240; 2008, N 19, ст. 2094; N 20, ст. 2250; N 30, ст. 3583, 3616; N 49, ст. 5735, 5748; 2009, N 7, ст. 772; N 26, ст. 3123; N 52, ст. 6407, 6413, 6450; 2010, N 11, ст. 1173; N 15, ст. 1740, 1756; N 21, ст. 2524; N 30, ст. 4011; N 31, ст. 4196; N 52, ст. 7000; 2011, N 1, ст. 16, 28, 29; N 13, ст. 1689; N 15, ст. 2021; N 17, ст. 2321; N 50, ст. 7339, ст. 7340, 7342.

Федеральным законом от 25 июля 2002 г. N 115-ФЗ "О правовом положении иностранных граждан в Российской Федерации" <1>;

<1> - Собрание законодательства Российской Федерации, 2002, N 30, ст. 3032; 2003, N 27, ст. 2700; N 46, ст. 4437; 2004, N 35, ст. 3607; N 45, ст. 4377; 2006, N 30, ст. 3286; N 31, ст. 3420; 2007, N 1, ст. 21; N 49, ст. 6071; N 50, ст. 6241; 2008, N 19, ст. 2094; N 30, ст. 3616; 2009, N 19, ст. 2283; N 23, ст. 2760; N 26, ст. 3125; N 52, ст. 6450; 2010, N 21, ст. 2524; N 30, ст. 4011; N 31, ст. 4196; N 40, ст. 4969; N 52, ст. 7000; 2011, N 1, ст. 29, 50; N 13, ст. 1689; N 17, ст. 2318, 2321; N 27, ст. 3880; N 30, ст. 4590; N 47, ст. 6608; N 49, ст. 7043, 7061; N 50, ст. 7342, ст. 7352.

Федеральным законом от 2 мая 2006 г. N 59-ФЗ "О порядке рассмотрения обращений граждан Российской Федерации" <1>;

<1> - Собрание законодательства Российской Федерации, 2006, N 19, ст. 2060; 2010, N 27, ст. 3410; N 31, ст. 4196.

Федеральным законом от 27 июля 2006 г. N 152-ФЗ "О персональных данных" <1>;

<1> - Собрание законодательства Российской Федерации, 2006, N 31, ст. 3451; 2009, N 48, ст. 5716; N 52, ст. 6439; 2010, N 27, ст. 3407; N 31, ст. 4173, ст. 4196; N 49, ст. 6409; 2011, N 23, ст. 3263; N 31, ст. 4701.

Федеральным законом от 6 апреля 2011 г. N 63-ФЗ "Об электронной подписи" <1>;

<1> - Собрание законодательства Российской Федерации, 2011, N 15, ст. 2036; N 27, ст. 3880.

Федеральным законом от 27 июля 2010 г. N 210-ФЗ "Об организации предоставления государственных и муниципальных услуг" <1>;

<1> - Собрание законодательства Российской Федерации, 2010, N 31, ст. 4179; 2011, N 15, ст. 2038; N 27, ст. 3880; N 29, ст. 4291; N 30, ст. 4587; N 49, ст. 7061.

Указом Президента Российской Федерации от 19 июля 2004 г. N 928 "Вопросы Федеральной миграционной службы" <1>;

<1> - Собрание законодательства Российской Федерации, 2004, N 30, ст. 3150; 2005, N 19, ст. 1786; N 52, ст. 5687; 2006, N 32, ст. 3534; 2007, N 13, ст. 1540; N 19, ст. 2342; N 20, ст. 2393; N 31, ст. 4020; N 50, ст. 6252; 2008, N 10, ст. 906; N 36, ст. 4086; 2009, N 21, ст. 2553; N 44, ст. 5193; 2011, N 44, ст. 6240; N 49, ст. 7266; 2012, N 12, ст. 1387.

Указом Президента Российской Федерации от 22 июня 2006 г. N 637 "О мерах по оказанию содействия добровольному переселению в Российскую Федерацию соотечественников, проживающих за рубежом" <1>;

<1> - Собрание законодательства Российской Федерации, 2006, N 26, ст. 2820; 2009, N 11, ст. 1278; N 27, ст. 3341; 2010, N 3, ст. 275.

постановлением Правительства Российской Федерации от 28 декабря 2006 г. N 817 "О свидетельстве участника Государственной программы по оказанию содействия добровольному переселению в Российскую Федерацию соотечественников, проживающих за рубежом" <1>;

<1> - Собрание законодательства Российской Федерации, 2007, N 1, ст. 273; N 27, ст. 3290; 2010, N 30, ст. 4101. Далее - "постановление Правительства Российской Федерации от 28 декабря 2006 г. N 817 ".

постановлением Правительства Российской Федерации от 25 июня 2007 г. N 403 "Об организации работы с соотечественниками, проживающими за рубежом и желающими добровольно переселиться в Российскую Федерацию" <1>;

<1> - Собрание законодательства Российской Федерации, 2007, N 27, ст. 3290; 2010, N 16, ст. 1925; N 43, ст. 5513.

постановлением Правительства Российской Федерации от 15 июля 2010 г. N 528 "Об утверждении Положения о выдаче на территории Российской Федерации свидетельства участника Государственной программы по оказанию содействия добровольному переселению в Российскую Федерацию соотечественников, проживающих за рубежом, и о внесении изменений в постановление Правительства Российской Федерации от 28 декабря 2006 г. N 817 " <1>;

<1> - Собрание законодательства Российской Федерации, 2010, N 30, ст. 4101.

постановлением Правительства Российской Федерации от 8 сентября 2010 г. N 697 "О единой системе межведомственного электронного взаимодействия" <1>;

<1> - Собрание законодательства Российской Федерации, 2010, N 38, ст. 4823; 2011, N 24, ст. 3503; N 49, ст. 7284.

постановлением Правительства Российской Федерации от 7 июля 2011 г. N 553 "О порядке оформления и представления заявлений и иных документов, необходимых для предоставления государственных и (или) муниципальных услуг, в форме электронных документов" <1>;

<1> - Собрание законодательства Российской Федерации, 2011, N 29, ст. 4479.

постановлением Правительства Российской Федерации от 24 октября 2011 г. N 861 "О федеральных государственных информационных системах, обеспечивающих предоставление в электронной форме государственных и муниципальных услуг (осуществление функций)" <1>;

<1> - Собрание законодательства Российской Федерации, 2011, N 44, ст. 6274; N 49, ст. 7284.

постановлением Правительства Российской Федерации от 9 февраля 2012 г. N 111 "Об электронной подписи, используемой органами исполнительной власти и органами местного самоуправления при организации электронного взаимодействия между собой, о порядке ее использования, а также об установлении требований к обеспечению совместимости средств электронной подписи" <1>;

<1> - Собрание законодательства Российской Федерации, 2012, N 8, ст. 1027.

приказом ФМС России от 2 августа 2007 г. N 164 "Об утверждении Порядка направления информации при реализации Государственной программы по оказанию содействия добровольному переселению в Российскую Федерацию соотечественников, проживающих за рубежом" <1> (в редакции приказов ФМС России от 4 апреля 2008 г. N 82 <2>, от 20 августа 2010 г. N 256 <3>).

<1> - Зарегистрирован Министерством юстиции Российской Федерации 10 августа 2007 г., регистрационный N 9983.

<2> - Зарегистрирован Министерством юстиции Российской Федерации 22 апреля 2008 г., регистрационный N 11572.

<3> - Зарегистрирован Министерством юстиции Российской Федерации 13 сентября 2010 г., регистрационный N 18413.

Исчерпывающий перечень документов, необходимых для предоставления государственной услуги

27. Соотечественник, изъявивший желание принять участие в Государственной программе, подает анкету (приложение N 3 к Административному регламенту).

28. Анкета заполняется разборчиво от руки на русском языке печатными буквами шариковой ручкой с чернилами черного, синего цвета либо с использованием пишущих машин или средств электронно-вычислительной техники, без помарок и исправлений.

29. При подаче анкеты в загранаппарат ФМС России соотечественник, проживающий за рубежом, одновременно представляет копии документов:

удостоверяющих личность соотечественника, проживающего за рубежом, и членов его семьи, включенных в анкету, с предъявлением оригиналов этих документов;

о семейном положении соотечественника, проживающего за рубежом, и членов его семьи, включенных в анкету, с предъявлением оригиналов этих документов;

об образовании, о профессиональной подготовке, о стаже трудовой деятельности, наличии ученого звания и степени, а также сведения, характеризующие личность соотечественника, проживающего за рубежом, и членов его семьи, его профессиональные навыки и умения (если такие документы имеются).

30. При подаче анкеты в территориальный орган, участвующий в предоставлении государственной услуги, соотечественник, проживающий в Российской Федерации, представляет копии документов, указанных в пункте 29 Административного регламента, а также копии документов, подтверждающих его право на постоянное или временное проживание на территории Российской Федерации. При этом соотечественник, проживающий в Российской Федерации, предъявляет оригиналы документов:

подтверждающих его право на постоянное или временное проживание на территории Российской Федерации;

удостоверяющих его личность;

о его семейном положении.

Соотечественнику, проживающему в Российской Федерации, обеспечивается возможность подачи анкеты и прилагаемых к ней документов в электронной форме с использованием Единого портала. Особенности, связанные с приемом анкеты и прилагаемых к ней документов в электронной форме, установлены пунктами 39 - 45 Административного регламента.

31. Копии документов, составленных на иностранном языке, представляются с переводом на русский язык. Верность перевода и подлинность подписи переводчика должны быть нотариально засвидетельствованы.

32. Оформленные на территории иностранных государств документы, копии которых представляются в загранаппарат ФМС России или территориальный орган, участвующий в предоставлении государственной услуги, должны быть легализованы, если иное не предусмотрено международными договорами Российской Федерации.

33. Заявление о выдаче (замене) свидетельства участника Государственной программы подается соотечественником, проживающим за рубежом, в загранаппарат ФМС России в государстве своего постоянного проживания, а соотечественником, проживающим в Российской Федерации, в территориальный орган, участвующий в предоставлении государственной услуги.

Форма заявления о выдаче (замене) свидетельства участника Государственной программы утверждена постановлением Правительства Российской Федерации от 28 декабря 2006 г. N 817 .

34. Заявление о выдаче (замене) свидетельства участника Государственной программы заполняется разборчиво от руки или с использованием технических средств, на русском языке.

35. Вместе с заявлением о выдаче свидетельства участника Государственной программы соотечественник представляет 2 фотографии в черно-белом исполнении размером 35 x 45 мм с четким изображением лица строго анфас (без головного убора) и предъявляет документ, удостоверяющий его личность.

36. Вместе с заявлением о замене свидетельства участника Государственной программы соотечественник представляет:

копии документов, удостоверяющих личность соотечественника и личность членов его семьи, с предъявлением оригиналов этих документов;

2 фотографии соотечественника в черно-белом исполнении размером 35 x 45 мм с четким изображением лица строго анфас без головного убора.

37. Соотечественник несет ответственность в порядке, предусмотренном законодательством Российской Федерации, за достоверность представленных документов и полноту сведений, указанных в анкете и заявлении о выдаче свидетельства участника Государственной программы.

38. При предоставлении государственной услуги запрещается требовать от соотечественника:

предоставления документов и информации или осуществления действий, предоставление или осуществление которых не предусмотрено нормативными актами, регулирующими отношения, возникающие в связи с предоставлением государственной услуги;

предоставления документов и информации, которые находятся в распоряжении органов, предоставляющих государственную услугу.

Соотечественник вправе предоставить указанные документы и информацию в загранаппарат ФМС России или территориальный орган, участвующий в предоставлении государственной услуги, по собственной инициативе.

Особенности подачи анкеты в электронном виде

39. Для направления анкеты в форме электронного документа на Едином портале обеспечивается доступность заполнения анкеты в электронной форме.

Анкета в форме электронного документа формируется в виде файла в формате XML.

40. Сведения, содержащиеся в анкете, подаваемой в форме электронного документа, должны соответствовать сведениям, содержащимся в анкете (приложение N 3 к Административному регламенту).

41. При заполнении анкеты в форме электронного документа соотечественник, проживающий в Российской Федерации, прикрепляет к ней электронные файлы, содержащие в себе цветные изображения документов, указанных в пункте 30 Административного регламента. Файлы, содержащие в себе цветные изображения документов, должны соответствовать форматам JPEG, TIFF либо PDF. Максимальный размер каждого прикрепленного файла не должен превышать 2 МБ.

42. Прикрепленные к анкете электронные копии документов должны быть пригодными для прочтения, полностью и четко отражать внешний вид и содержание оригиналов документов, в том числе имеющиеся в них буквенные и цифровые надписи, изображения (фотографические, графические, табличные и иные), печати, подписи.

43. После подачи соотечественником, проживающим в Российской Федерации, анкеты с использованием Единого портала осуществляется передача анкеты посредством автоматизированной системы ФМС России в территориальный орган, участвующий в предоставлении государственной услуги и указанный в анкете.

44. При поступлении анкеты в форме электронного документа сотрудник территориального органа, участвующего в предоставлении государственной услуги, не позднее одного рабочего дня, следующего за днем поступления анкеты, направляет соотечественнику, проживающему в Российской Федерации, электронное уведомление о приеме анкеты либо о мотивированном отказе в приеме анкеты. Электронное уведомление доступно для просмотра соотечественнику, проживающему в Российской Федерации, в соответствующем разделе личного кабинета на Едином портале.

45. При подаче анкеты в форме электронного документа оригиналы документов, перечисленных в пункте 30 Административного регламента, предъявляются соотечественником, проживающим в Российской Федерации, при подаче заявления о выдаче свидетельства участника Государственной программы.

Основания для отказа в приеме документов, необходимых для предоставления государственной услуги, в том числе в электронной форме

46. Лицу, желающему принять участие в Государственной программе, отказывается в приеме документов, необходимых для предоставления государственной услуги, в случае если данное лицо не является в соответствии с Федеральным законом от 24 мая 1999 г. N 99-ФЗ "О государственной политике Российской Федерации в отношении соотечественников за рубежом" соотечественником и не может быть признано соотечественником, проживающим за рубежом.

47. Основаниями для отказа в приеме к рассмотрению документов (в том числе поданных с использованием Единого портала), необходимых для предоставления государственной услуги, являются:

нарушение требований к форме и содержанию анкеты или заявления о выдаче (замене) свидетельства участника Государственной программы;

текст анкеты или заявления о выдаче (замене) свидетельства участника Государственной программы не поддается прочтению;

отсутствие (либо непредъявление) какого-либо из документов, указанных в пунктах 29, 30, 33, 35 или 36 Административного регламента;

представленные документы или фотографии не соответствуют требованиям, указанным в пунктах 31, 32, 35, 36 или 41, 42 Административного регламента;

в представленных (в том числе в электронной форме) документах (или их копиях) отсутствуют необходимые печати, не имеется надлежащих подписей; тексты документов написаны неразборчиво; фамилии, имена и отчества (при наличии) физических лиц, адрес их места жительства написаны не полностью; в документах имеются подчистки, приписки, зачеркивания и иные не оговоренные в них исправления; документы (либо электронные файлы, их содержащие) имеют серьезные повреждения, не позволяющие однозначно истолковать их содержание.

Основания для приостановления или отказа в предоставлении государственной услуги

48. В оформлении и выдаче свидетельства участника Государственной программы отказывается в случае:

получения от уполномоченного органа субъекта Российской Федерации информации о несоответствии кандидатуры соотечественника условиям региональной программы переселения;

получения по результатам проверок по учетам МВД России, ФСБ России и ФМС России информации об обстоятельствах, препятствующих участию соотечественника в Государственной программе, в том числе въезду соотечественника (и/или члена его семьи) на территорию Российской Федерации в случаях, предусмотренных Федеральным законом от 15 августа 1996 г. N 114-ФЗ "О порядке выезда из Российской Федерации и въезда в Российскую Федерацию", либо о наличии оснований аннулирования разрешения на временное проживание и вида на жительство, предусмотренных Федеральным законом от 25 июля 2002 г. N 115-ФЗ "О правовом положении иностранных граждан в Российской Федерации".

49. Предоставление государственной услуги приостанавливается, если при подаче заявления о выдаче свидетельства участника Государственной программы и прилагаемых к нему документов имеются основания для отказа в приеме заявления о выдаче свидетельства участника Государственной программы к рассмотрению по основаниям, указанным в пункте 47 Административного регламента. В случае устранения соотечественником причины, по которой предоставление государственной услуги было приостановлено, работа по оформлению и выдаче свидетельства участника Государственной программы возобновляется.

50. Предоставление государственной услуги приостанавливается, в случае если при личном обращении в территориальный орган, участвующий в предоставлении государственной услуги, соотечественником, проживающим в Российской Федерации, выявлены ошибки или неточности принципиального характера в анкете, поданной им ранее в форме электронного документа через Единый портал (пункт 94 Административного регламента).

Для возобновления государственной услуги соотечественнику, проживающему в Российской Федерации, необходимо повторно подать анкету в форме электронного документа или на бумажном носителе.

Услуги, которые являются необходимыми и обязательными для предоставления государственной услуги

51. Иные услуги, которые являются необходимыми и обязательными для предоставления государственной услуги, отсутствуют.

Плата за предоставление государственной услуги

52. Плата за предоставление государственной услуги не взимается.

Максимальный срок ожидания в очереди при подаче анкеты либо заявления о выдаче (замене) свидетельства участника Государственной программы и при получении свидетельства участника Государственной программы

53. Время ожидания в очереди не должно превышать:

при подаче анкеты, заявления о выдаче (замене) свидетельства участника Государственной программы и документов - 40 минут;

при получении свидетельства участника Государственной программы - 20 минут.

Срок и порядок регистрации анкеты, в том числе анкеты, поданной в форме электронного документа, и заявления о выдаче (замене) свидетельства участника Государственной программы о предоставлении государственной услуги

54. Максимальный срок действий, связанных с приемом анкеты (в том числе анкеты, поданной в форме электронного документа) и прилагаемых к ней документов, составляет 30 минут.

55. Анкета (в том числе анкета, поданная в форме электронного документа) регистрируется в журнале учета анкет (приложение N 4 к Административному регламенту). При этом для регистрации анкеты (в том числе анкеты, поданной в форме электронного документа) и начала процедуры ее обработки сотрудником формируется ее электронный вариант. Максимальный срок действий, связанных с формированием электронного варианта анкеты, составляет 25 минут.

Регистрация анкеты (в том числе анкеты, поданной в форме электронного документа) и формирование ее электронного варианта осуществляется в течение 2 рабочих дней со дня приема анкеты.

56. Анкете и ее электронному варианту присваивается имя, имеющее следующее реквизиты: порядковый номер, фамилия и инициалы соотечественника.

57. Для регистрации анкеты и ее электронного варианта в загранаппарате ФМС России в журнал учета анкет заносится следующая информация: имя анкеты, номер электронного варианта анкеты и дата его направления в территориальный орган, участвующий в предоставлении государственной услуги, дата получения электронного варианта анкеты из территориального органа, участвующего в предоставлении государственной услуги.

58. Для регистрации анкеты и ее электронного варианта в территориальном органе, участвующем в предоставлении государственной услуги, в журнал учета анкет заносится следующая информация: имя анкеты, номер электронного варианта анкеты и дата его направления в уполномоченный орган субъекта Российской Федерации, дата получения электронного варианта анкеты из уполномоченного органа субъекта Российской Федерации.

59. При приеме заявления о выдаче (замене) свидетельства участника Государственной программы и прилагаемых к нему документов соотечественнику выдается справка о приеме заявления о выдаче (замене) свидетельства участника Государственной программы к рассмотрению с указанием срока его рассмотрения.

Максимальный срок действий, связанных с приемом заявления о выдаче (замене) свидетельства участника Государственной программы, составляет 10 минут.

Требования к помещениям, в которых предоставляется государственная услуга, к местам ожидания и приема соотечественников, размещению и оформлению визуальной, текстовой и мультимедийной информации о предоставлении государственной услуги

60. Помещения, в которых предоставляется государственная услуга, предназначены для ознакомления соотечественников с информационно-справочными материалами о Государственной программе, оформления необходимых документов (заполнения анкеты, заявления о выдаче (замене) свидетельства участника Государственной программы), ожидания.

При наличии технической возможности помещения, в которых предоставляется государственная услуга, оборудуются электронной системой управления очередью, а также оснащаются терминалом доступа к информационным системам, содержащим сведения о Государственной программе (интернет-сайтам ФМС России, Единому порталу, информационным порталам МИДа России, Минрегиона России и Минздравсоцразвития России в сети Интернет, посвященным реализации Государственной программы: www.ruvek.ru, www.mifis.ru и www.aiss.gov.ru соответственно).

Помещения для предоставления государственной услуги оборудуются информационными стендами, содержащими визуальную и текстовую информацию о Государственной программе и государственной услуге.

В помещениях, в которых предоставляется государственная услуга, предусматривается наличие мест ожидания и мест для заполнения документов.

Помещения для ожидания и приема соотечественников должны обеспечивать возможность реализации прав инвалидов на предоставление государственной услуги. Помещения оборудуются пандусами, лифтами (при необходимости), санитарно-техническими помещениями (доступными для инвалидов), расширенными проходами, позволяющими обеспечить беспрепятственный доступ инвалидов, включая инвалидов, использующих кресла-коляски.

61. Количество мест ожидания определяется исходя из фактической нагрузки и возможностей для их размещения в здании.

Места ожидания должны соответствовать комфортным условиям для получателей государственной услуги и оптимальным условиям для работы сотрудников.

62. Места ожидания в очереди для подачи или получения документов оборудуются стульями, кресельными секциями, скамьями (банкетками).

Места для заполнения документов оборудуются стульями, столами (стойками) и обеспечиваются образцами заполнения документов, бланками анкеты и заявления о выдаче (замене) свидетельства участника Государственной программы.

63. Прием осуществляется в помещениях "зального" типа, при этом помещения разделяются на части с использованием перегородок в виде окон (киосков). При отсутствии такой возможности помещение для непосредственного взаимодействия сотрудников с соотечественниками может быть организовано в виде отдельных рабочих мест для каждого ведущего прием сотрудника.

Сотрудники загранаппарата ФМС России или территориального органа, участвующего в предоставлении государственной услуги, обеспечиваются личными нагрудными идентификационными карточками (бейджами) с указанием фамилии, имени, отчества (при наличии) и должности либо настольными табличками аналогичного содержания.

64. Окна (кабинеты) приема соотечественников должны иметь информационные таблички (вывески) с указанием:

номера окна (кабинета);

фамилии, имени, отчества (при наличии) и должности сотрудника;

часов приема и времени перерыва на обед, технического перерыва.

65. Каждое рабочее место должно быть оборудовано персональным компьютером с возможностью доступа к необходимым информационным ресурсам, а также печатающим и сканирующим устройством.

При организации рабочих мест следует предусмотреть возможность беспрепятственного входа (выхода) сотрудников из помещения.

Показатели доступности и качества предоставления государственной услуги

66. Показателями доступности и качества предоставления государственной услуги являются:

взаимодействие соотечественника с сотрудниками загранаппарата ФМС России или территориального органа, участвующего в предоставлении государственной услуги, при оформлении свидетельства участника Государственной программы осуществляется 3 раза - при приеме анкеты, заявления о выдаче свидетельства участника Государственной программы и прилагаемых к ним документов, а также при получении соотечественником свидетельства участника Государственной программы;

количество взаимодействий с сотрудниками территориального органа, участвующего в предоставлении государственной услуги, при подаче соотечественником, проживающим в Российской Федерации, анкеты и прилагаемых к ней документов в электронной форме сокращается до 2 раз - при подаче заявления о выдаче свидетельства участника Государственной программы и при получении соотечественником свидетельства участника Государственной программы;

взаимодействие соотечественника с сотрудниками загранаппарата ФМС России или территориального органа, участвующего в предоставлении государственной услуги, при замене свидетельства участника Государственной программы осуществляется 2 раза - при подаче заявления о замене свидетельства участника Государственной программы и получении нового свидетельства участника Государственной программы;

взаимодействие соотечественника с сотрудниками загранаппарата ФМС России или территориального органа возможно при получении соотечественником информации о государственной услуге или при обращении в загранаппарат ФМС России или территориальный орган, участвующий в предоставлении государственной услуги, за углубленным разъяснением содержания Государственной программы и предоставляемых в ее рамках возможностях;

разъяснение соотечественникам за рубежом условий переселения в рамках соответствующих региональных программ переселения, в том числе с использованием видеоконференцсвязи, устанавливаемой между загранаппаратом ФМС России и уполномоченными органами субъекта Российской Федерации, а также территориальными органами, участвующими в предоставлении государственной услуги;

наличие полной и исчерпывающей информации о предоставлении государственной услуги (в том числе о сроках предоставления государственной услуги и документах, необходимых для предоставления государственной услуги) на информационных стендах загранаппарата ФМС России и территориальных органов, интернет-сайтах ФМС России, на Едином портале, а также предоставление указанной информации по телефону сотрудниками загранаппарата ФМС России и территориальных органов;

возможность подачи анкеты в форме электронного документа с помощью Единого портала;

наличие необходимого и достаточного количества сотрудников, участвующих в предоставлении государственной услуги, а также помещений, в которых осуществляется прием от соотечественников анкет, заявлений о выдаче (замене) свидетельства участника Государственной программы и необходимых документов, в целях соблюдения сроков предоставления государственной услуги, указанных в Административном регламенте;

возможность оформления свидетельства участника Государственной программы как за пределами Российской Федерации, так и на территории Российской Федерации.

III. Состав, последовательность и сроки выполнения административных процедур по предоставлению государственной услуги, требования к порядку их выполнения, в том числе особенности выполнения административных процедур в электронной форме

67. Предоставление государственной услуги включает в себя следующие административные процедуры:

подготовка регистрации соотечественника в качестве участника Государственной программы (прием и согласование анкеты);

прием заявления и выдача свидетельства участника Государственной программы;

особенности осуществления административных процедур по подготовке регистрации соотечественника в качестве участника Государственной программы и выдаче свидетельства участника Государственной программы в электронной форме;

замена свидетельства участника Государственной программы.

Подготовка регистрации соотечественника в качестве участника Государственной программы

68. Основанием для начала предоставления государственной услуги является подача соотечественником анкеты:

на бумажном носителе непосредственно в загранаппарат ФМС России или в территориальный орган, участвующий в предоставлении государственной услуги, с представлением всех необходимых копий документов и предъявлением соответствующих оригиналов документов (пункты 29, 30 Административного регламента);

в форме электронного документа с использованием Единого портала с представлением всех необходимых цветных копий документов (пункты 40 - 42 Административного регламента).

69. Соотечественник, проживающий за рубежом, подает анкету в загранаппарат ФМС России в государстве своего постоянного проживания.

Соотечественник, проживающий в Российской Федерации, подает анкету в территориальный орган, участвующий в предоставлении государственной услуги.

70. При приеме анкеты сотрудник:

удостоверяется, что лицо, подавшее анкету, является в соответствии с законодательством Российской Федерации соотечественником или может являться соотечественником за рубежом;

проверяет правильность заполнения анкеты;

проверяет наличие документов, представляемых вместе с анкетой (пункты 29 или 30 Административного регламента);

сверяет предъявленные оригиналы документов с их копиями и в случае, если представленные копии документов не заверены в установленном порядке, выполняет на них надпись об их соответствии оригиналам документов и заверяет своей подписью с указанием фамилии и инициалов;

удостоверяется, что представленные документы соответствуют требованиям, указанным в пунктах 31, 32 Административного регламента;

удостоверяется, что в представленных документах (их копиях) имеются необходимые печати и надлежащие подписи; тексты документов написаны разборчиво; фамилии, имена и отчества (при наличии) физических лиц, адреса их мест жительства написаны полностью; в документах нет подчисток, приписок, зачеркнутых слов и иных не оговоренных в них исправлений; документы не имеют серьезных повреждений, не позволяющих однозначно истолковать их содержание;

осуществляет сверку данных, указанных соотечественником в анкете, со сведениями, содержащимися в представленных документах.

71. В случае отказа в приеме анкеты и прилагаемых к ней документов в связи с наличием оснований, указанных в пункте 47 Административного регламента, сотрудник информирует соотечественника об имеющихся недостатках и предлагает принять меры по их устранению.

При этом по согласованию с соотечественником назначается дата его повторного обращения и производится предварительная запись на прием.

72. В случае возникновения у соотечественника трудностей по заполнению анкеты, сотрудник оказывает соотечественнику необходимую методическую помощь по вопросам, связанным с ее заполнением.

73. Сотрудник загранаппарата ФМС России или территориального органа, участвующего в предоставлении государственной услуги, принявший анкету, заверяет подпись соотечественника, дату подачи анкеты, а также удостоверяет факт надлежащего заполнения бланка анкеты и представления необходимых документов путем проставления на анкете своей фамилии, подписи и даты приема документов. К анкете приобщаются копии документов, указанные в пунктах 29 или 30 Административного регламента.

74. При приеме анкеты соотечественнику выдается справка произвольной формы с указанием даты ее приема. Максимальный срок действий, связанных с приемом анкеты, составляет 30 минут.

75. Для регистрации анкеты и начала процедуры обработки сотрудником формируется ее электронный вариант. Порядок и сроки регистрация анкеты и ее электронного варианта в загранаппарате ФМС России или территориальном органе, участвующем в предоставлении государственной услуги, определены в пунктах 55 - 58 Административного регламента.

76. После регистрации анкеты и формирования ее электронного варианта сотрудник загранаппарата ФМС России или территориального органа, участвующего в предоставлении государственной услуги, обеспечивает направление ее электронного варианта:

на рассмотрение в уполномоченный орган субъекта Российской Федерации;

для проверки внесенных в нее сведений по учетам ФМС России;

для организации проверок по учетам МВД России;

для организации проверок по учетам ФСБ России.

Проверка по учетам ФМС России осуществляется территориальным органом ФМС России, участвующим в предоставлении государственной услуги, в течение 3 рабочих дней.

Проверки по анкете по учетам МВД России и ФСБ России осуществляются в срок, не превышающий 16 рабочих дней с момента поступления анкеты в органы внутренних дел Российской Федерации или в органы Федеральной службы безопасности Российской Федерации.

Проверки по учетам МВД России и ФСБ России при наличии технической возможности могут осуществляться сотрудниками территориальных органов ФМС России, участвующих в предоставлении государственной услуги, в форме направления электронных запросов и получения ответов на них посредством единой системы межведомственного электронного взаимодействия с использованием усиленной квалификационной электронной подписи.

Общий срок согласования анкеты и проведение по ней проверок не должен превышать 20 рабочих дней. Срок давности проведенных по анкете согласований и проверок не должен превышать 3 месяцев.

77. При получении в установленном порядке результатов проверок по учетам МВД России, ФСБ России, ФМС России, а также информации уполномоченного органа субъекта Российской Федерации о соответствии либо несоответствии кандидатуры соотечественника условиям региональной программы переселения соотечественнику в течение 2 рабочих дней направляется соответствующее уведомление.

В случае согласования кандидатуры соотечественника для участия в региональной программе переселения ему направляется уведомление (приложение N 5 к Административному регламенту) и соотечественник приглашается для подачи заявления о выдаче свидетельства участника Государственной программы.

78. В случае несоответствия соотечественника условиям избранной им региональной программы переселения ему оказывается содействие в подборе иных вариантов переселения в рамках действующих региональных программ переселения.

Прием заявления о выдаче свидетельства участника Государственной программы и выдача свидетельства участника Государственной программы

79. Основанием для начала административной процедуры является подача соотечественником в загранаппарат ФМС России или территориальный орган, участвующий в предоставлении государственной услуги, заявления о выдаче свидетельства участника Государственной программы.

80. Заявление о выдаче свидетельства участника Государственной программы подается на бумажном носителе соотечественником, проживающим за рубежом, непосредственно в загранаппарат ФМС России в государстве своего постоянного проживания, а соотечественником, проживающим в Российской Федерации, - непосредственно в территориальный орган, участвующий в предоставлении государственной услуги.

Вместе с заявлением о выдаче свидетельства участника Государственной программы соотечественник представляет 2 фотографии, а также предъявляет документ, удостоверяющий личность (пункт 35 Административного регламента).

81. При приеме заявления о выдаче свидетельства участника Государственной программы сотрудник загранаппарата ФМС России или территориального органа, участвующего в предоставлении государственной услуги:

проверяет правильность его заполнения;

проверяет наличие у соотечественника документа, удостоверяющего личность, и сверяет его с имеющейся копией;

удостоверяется в том, что представленные фотографии соответствуют требованиям, указанным в пункте 35 Административного регламента.

82. В случае если документ, удостоверяющий личность, соотечественником не предъявлен и/или фотографии не соответствуют установленным требованиям, соотечественнику предлагается представить недостающий документ или новые фотографии.

83. При приеме заявления о выдаче свидетельства участника Государственной программы сотрудник загранаппарата ФМС России или территориального органа, участвующего в предоставлении государственной услуги, принявший заявление, заверяет подпись соотечественника, дату подачи заявления, а также удостоверяет факт надлежащего заполнения бланка заявления и предоставления необходимых документов путем проставления на заявлении своей фамилии, подписи и даты приема документов.

84. Соотечественнику выдается справка о приеме заявления о выдаче свидетельства участника Государственной программы к рассмотрению с указанием срока (приложение N 6 к Административному регламенту).

Максимальный срок действий, связанных с приемом заявления о выдаче свидетельства участника Государственной программы, составляет 10 минут.

85. При отсутствии препятствий для участия в Государственной программе свидетельство участника Государственной программы оформляется в максимально короткий срок, который не должен превышать срок, указанный в пункте 24 Административного регламента.

Свидетельство участника Государственной программы оформляется в виде документа на бумажном носителе. Образец бланка свидетельства участника Государственной программы утвержден постановлением Правительства Российской Федерации от 28 декабря 2006 г. N 817.

86. Записи на страницах свидетельства участника Государственной программы производятся с помощью пригодных для этих целей печатающих устройств, а при их отсутствии - от руки, в соответствии с требованиями, установленными Правилами заполнения, замены, учета и хранения свидетельства участника Государственной программы по оказанию содействия добровольному переселению в Российскую Федерацию соотечественников, проживающих за рубежом, утвержденными постановлением Правительства Российской Федерации от 28 декабря 2006 г. N 817 <1>.

<1> - Далее - "Правила".

Максимальный срок выполнения действий, связанных с заполнением свидетельства участника Государственной программы, составляет 15 минут.

87. Свидетельство участника Государственной программы подписывается:

в случае выдачи за пределами Российской Федерации - руководителем загранаппарата ФМС России за рубежом;

в случае выдачи на территории Российской Федерации - начальником территориального органа, участвующего в предоставлении государственной услуги, или его заместителем.

88. Свидетельство вручается участнику Государственной программы при личном посещении загранаппарата ФМС России или территориального органа, участвующего в предоставлении государственной услуги.

О выдаче свидетельства участника Государственной программы делается запись в журнале учета поступления свидетельств участника Государственной программы и их выдачи гражданам по форме согласно приложению к Правилам.

Особенности осуществления административных процедур по подготовке регистрации соотечественника в качестве участника Государственной программы и приему заявления о выдаче свидетельства участника Государственной программы и выдаче свидетельства участника Государственной программы в электронной форме

89. Основанием для начала административной процедуры является подача соотечественником, проживающим в Российской Федерации, с использованием Единого портала анкеты в форме электронного документа с прикреплением к ней файлов, содержащих в себе цветные изображения необходимых документов.

90. При приеме анкеты, поданной в форме электронного документа, сотрудник территориального органа, участвующего в предоставлении государственной услуги:

удостоверяется, что лицо, подавшее анкету, может являться в соответствии с законодательством Российской Федерации соотечественником или соотечественником за рубежом;

проверяет правильность заполнения анкеты;

проверяет наличие в электронных файлах цветных копий документов, указанных в пункте 30 Административного регламента;

удостоверяется, что представленные электронные документы соответствуют требованиям, предъявляемым к ним пунктами 31 и/или 32, а также 41 и 42 Административного регламента;

удостоверяется, что в представленных в электронной форме копиях документов имеются необходимые печати и надлежащие подписи; тексты документов написаны разборчиво; фамилии, имена и отчества (при наличии) физических лиц, адреса их мест жительства написаны полностью; в документах нет (либо не видно) подчисток, приписок, зачеркнутых слов и иных не оговоренных в них исправлений; документы (либо электронные файлы, их содержащие) не имеют серьезных повреждений, не позволяющих однозначно истолковать их содержание;

осуществляет сверку сведений, указанных соотечественником в анкете, со сведениями, указанными в представленных в электронной форме копиях документов.

91. В случае отказа в приеме анкеты и прилагаемых к ней электронных документов в связи с наличием оснований, указанных в пункте 47 Административного регламента, сотрудник информирует соотечественника, проживающего в Российской Федерации, об имеющихся недостатках и предлагает принять меры по их устранению. Данная информация направляется в виде электронного сообщения в порядке и сроки, указанные в пункте 44 Административного регламента. При этом соотечественнику, проживающему в Российской Федерации, предлагается устранить выявленные недостатки и подать анкету в форме электронного документа с использованием Единого портала или лично в территориальный орган, участвующий в предоставлении государственной услуги. Электронное сообщение об отказе в приеме анкеты должно содержать информацию о причинах такого отказа со ссылкой на пункт Административного регламента.

92. Анкета, поданная в форме электронного документа, распечатывается в 2-х экземплярах, и сотрудник территориального органа, участвующего в предоставлении государственной услуги, заполняет реквизиты "Должность и Ф.И.О. (полностью) сотрудника, принявшего документы, служебный телефон", "Дата приема документов" и "Подпись сотрудника, принявшего анкету".

В поле, предназначенном для подписи соотечественника, проживающего в Российской Федерации, производится запись "Анкета принята в форме электронного документа". На проверки, указанные в пункте 76 Административного регламента, анкета, поданная в форме электронного документа, направляется с данной пометкой.

93. Регистрация анкеты, поданной в форме электронного документа, и формирование ее электронного варианта осуществляются в порядке и сроки, указанные в пунктах 55, 56 и 58 Административного регламента.

94. Соотечественнику, проживающему в Российской Федерации, при подаче в территориальный орган, участвующий в предоставлении государственной услуги, заявления о выдаче свидетельства участника Государственной программы, предлагается проверить правильность заполнения его анкеты, поступившей в форме электронного документа, и проставить подпись в специально отведенном поле.

В случае выявления соотечественником, проживающим в Российской Федерации, ошибок или неточностей принципиального характера в анкете, поступившей в форме электронного документа, она списывается в дело, а соотечественнику предлагается повторно подать анкету.

Замена свидетельства участника Государственной программы

95. Основанием для начала административной процедуры является обращение соотечественника с заявлением о замене свидетельства участника Государственной программы <1>.

<1> - Далее - "заявление о замене свидетельства".

96. Заявление о замене свидетельства подается соотечественником в загранаппарат ФМС России или территориальный орган, участвующий в предоставлении государственной услуги, по месту учета владельца свидетельства участника Государственной программы, при наступлении одного из следующих обстоятельств:

изменение фамилии, имени, отчества владельца свидетельства участника Государственной программы;

установление неточностей или ошибок в произведенных отметках и записях;

непригодность свидетельства участника Государственной программы для пользования;

утрата свидетельства участника Государственной программы.

97. Соотечественник вместе с заявлением о замене свидетельства предоставляет документы, указанные в пункте 36 Административного регламента.

98. При приеме заявления о замене свидетельства сотрудник загранаппарата ФМС России или территориального органа ФМС России, участвующего в предоставлении государственной услуги, убеждается в отсутствии оснований для отказа в приеме документов, необходимых для предоставления государственной услуги, указанных в пункте 47 Административного регламента.

При наличии оснований для отказа в приеме заявления о замене свидетельства сотрудник загранаппарата ФМС России или территориального органа, участвующего в предоставлении государственной услуги, указывает на имеющиеся недостатки и предлагает соотечественнику устранить их.

99. При приеме заявления о замене свидетельства соотечественнику выдается справка с указанием срока рассмотрения заявления о замене свидетельства (приложение N 6 к Административному регламенту).

100. Новое свидетельство участника Государственной программы выдается на основании оформленного в письменной форме решения руководителя загранаппарата ФМС России или территориального органа, участвующего в предоставлении государственной услуги, по месту учета владельца свидетельства участника Государственной программы.

В данном решении должны быть изложены причины и обстоятельства, повлекшие необходимость замены свидетельства участника Государственной программы.

Сведения о замене свидетельства участника Государственной программы вносятся в журнал учета поступления свидетельств участника Государственной программы и их выдачи гражданам по форме согласно приложению к Правилам.

IV. Формы контроля за предоставлением государственной услуги

Порядок осуществления текущего контроля за соблюдением и исполнением сотрудниками положений Административного регламента, а также принятием ими решений

101. Текущий контроль за соблюдением порядка предоставления государственной услуги, установленного настоящим Административным регламентом, а также законностью и обоснованностью принятия решений сотрудниками при организации работы по оформлению и выдаче (замене) свидетельства участника Государственной программы осуществляется ФМС России, загранаппаратом ФМС России и территориальными органами, участвующими в предоставлении государственной услуги.

Для текущего контроля используются сведения, содержащиеся в электронной базе данных, служебных документах ФМС России, журнале учета анкет, журнале учета поступления свидетельств и их выдачи гражданам, а также письменной информации сотрудников, осуществляющих административные процедуры, связанные с предоставлением государственной услуги.

О случаях и причинах нарушения сроков и порядка выполнения административных процедур ответственные за их осуществление сотрудники незамедлительно информируют своих непосредственных руководителей, а также осуществляют срочные меры по устранению нарушений.

Порядок и периодичность осуществления плановых и внеплановых проверок полноты и качества предоставления государственной услуги, в том числе порядок и формы контроля за полнотой и качеством предоставления государственной услуги

102. Контроль за полнотой и качеством предоставления государственной услуги включает в себя проведение проверок, выявление и устранение нарушений прав соотечественников, рассмотрение, принятие решений и подготовку ответов на обращения соотечественников, содержащих жалобы на действие (бездействие) сотрудников ФМС России, загранаппарата ФМС России, территориальных органов.

Проверки полноты и качества предоставления государственной услуги осуществляются на плановой основе или по поручению директора ФМС России.

При проверке могут рассматриваться все вопросы, связанные с предоставлением государственной услуги (комплексные проверки), или отдельные вопросы (тематические проверки). Проверка также может проводиться по конкретному обращению соотечественника.

103. Проверка соответствия полноты и качества предоставления государственной услуги осуществляется в соответствии с правовыми актами ФМС России.

104. В случае выявления нарушений прав соотечественников по результатам проведенных проверок в отношении виновных лиц принимаются меры в соответствии с законодательством Российской Федерации.

Ответственность сотрудников ФМС России, загранаппарата ФМС России, территориальных органов, участвующих в предоставлении государственной услуги, за решения и действия (бездействие), принимаемые (осуществляемые) ими в ходе предоставления государственной услуги

105. Сотрудник, уполномоченный на осуществление приема документов, несет персональную ответственность за полноту и правильность их оформления, сохранность принятых документов, порядок и сроки их приема.

106. Сотрудник, ответственный за организацию процедуры подготовки регистрации соотечественника к участию в Государственной программе и за прием заявления о выдаче свидетельства, несет персональную ответственность:

за достоверность сведений, вносимых в электронный вариант анкеты;

за своевременность и качество проводимых проверок по анкете;

за соответствие результатов рассмотрения анкеты и заявления о выдаче свидетельства требованиям законодательства Российской Федерации и Административного регламента;

за соблюдение порядка согласования анкеты и рассмотрения заявления.

107. Сотрудник, уполномоченный на выдачу (замену) свидетельства участника Государственной программы, несет персональную ответственность за соблюдение порядка его выдачи (замены).

108. Сотрудник, уполномоченный на предоставление информации о государственной услуге или на осуществление углубленного разъяснения содержания Государственной программы и предоставляемых в ее рамках возможностях, несет персональную ответственность за полноту и достоверность представленной информации. В случае предоставления информации о Государственной программе и государственной услуге в письменной форме сотрудник также несет персональную ответственность за соблюдение срока и порядка предоставления информации.

109. Сотрудник, осуществляющий предоставление государственной услуги, несет ответственность за нарушение режима защиты, обработки и порядка использования информации, содержащей персональные данные соотечественника, в соответствии с законодательством Российской Федерации.

Сотрудник при обработке персональных данных соотечественников обязан принимать необходимые организационные и технические меры для защиты персональных данных от несанкционированного или случайного доступа к ним, уничтожения, изменения, блокирования, копирования, распространения персональных данных, а также от иных неправомерных действий.

110. Персональная ответственность сотрудников загранаппарата ФМС России и территориальных органов, участвующих в предоставлении государственной услуги, закрепляется в их должностных инструкциях (регламентах) в соответствии с требованиями законодательства Российской Федерации.

111. Ответственность за нарушение установленного Административным регламентом порядка оформления и выдачи свидетельства участника Государственной программы наступает в соответствии с законодательством Российской Федерации.

Положения, характеризующие требования к порядку и формам общественного контроля за предоставлением государственной услуги, в том числе со стороны соотечественников и их объединений

112. Соотечественники, их объединения и организации в случае выявления фактов нарушения порядка предоставления государственной услуги или ненадлежащего исполнения Административного регламента вправе обратиться с жалобой в ФМС России.

Жалоба может быть представлена на личном приеме, направлена почтовым отправлением или в электронной форме с использованием сети Интернет.

113. Соотечественники, их объединения и организации вправе представлять в ФМС России, загранаппарат ФМС России, территориальные органы, участвующие в предоставлении государственной услуги, рекомендации и предложения по оптимизации предоставления государственной услуги.

114. Общественный контроль за предоставлением государственной услуги включает в себя организацию и проведение совместных мероприятий (конгрессов, конференций, "круглых" столов) соотечественников, их объединений и организаций и представителей федеральных органов власти, задействованных в работе по реализации Государственной программы, в том числе сотрудников ФМС России, загранаппарата ФМС России, территориальных органов, участвующих в предоставлении государственной услуги. Рекомендации и предложения по вопросам предоставления государственной услуги, выработанные в ходе проведения конгрессов, конференций, "круглых" столов, учитываются ФМС России, загранаппаратом ФМС России, территориальными органами, участвующими в предоставлении государственной услуги, в дальнейшей работе по реализации Государственной программы и предоставлению государственной услуги.

V. Досудебный (внесудебный) порядок обжалования решений и действий (бездействия) должностных лиц ФМС России, сотрудников загранаппарата ФМС России и территориальных органов

115. Предметом досудебного (внесудебного) обжалования являются действия (бездействия) и решения должностных лиц ФМС России, сотрудников загранаппарата ФМС России и территориальных органов, осуществляемые (принимаемые) в ходе предоставления государственной услуги. Соотечественник или иные лица могут обратиться с жалобой на такие действия (бездействие) или решения, что является основанием для начала процедуры досудебного (внесудебного) обжалования.

Рассмотрение жалоб соотечественников и иных лиц осуществляется в соответствии с законодательством Российской Федерации.

При этом соотечественники или иные лица могут обратиться с жалобой, в том числе в следующих случаях:

нарушение срока регистрации анкеты или заявления о выдаче (замене) свидетельства участника Государственной программы;

нарушение срока предоставления государственной услуги;

требование у соотечественника документов, не предусмотренных нормативными правовыми актами Российской Федерации для предоставления государственной услуги;

отказ в приеме у соотечественника документов, предоставление которых предусмотрено нормативными правовыми актами Российской Федерации для предоставления государственной услуги;

отказ в предоставлении государственной услуги, если основания отказа не предусмотрены федеральными законами и принятыми в соответствии с ними иными нормативными правовыми актами Российской Федерации;

затребование с соотечественника платы за предоставление государственной услуги;

отказ загранаппарата ФМС России, территориального органа, участвующего в предоставлении государственной услуги, либо соответствующих сотрудников в исправлении допущенных опечаток и ошибок в свидетельстве участника Государственной программы.

116. В досудебном порядке соотечественники и иные лица могут обжаловать действия (бездействие) сотрудников по подведомственности:

структурных подразделений территориального органа - начальнику территориального органа;

загранаппарата ФМС России и территориальных органов - в ФМС России;

ФМС России - директору ФМС России.

117. Соотечественник или иное лицо имеет право подать жалобу в письменной форме на бумажном носителе, в электронной форме в ФМС России, загранаппарат ФМС России или территориальный орган.

118. Жалоба может быть направлена по почте, через Единый портал, интернет-сайты территориальных органов, а также может быть принята в ходе личного приема, осуществляемого сотрудниками ФМС России, загранаппарата ФМС России и территориальных органов.

119. При обращении соотечественника или иного лица с письменной жалобой срок рассмотрения такой жалобы не должен превышать 15 рабочих дней со дня ее регистрации, а в случае обжалования отказа загранаппарата ФМС России, территориального органа, участвующего в предоставлении государственной услуги, соответствующего сотрудника в приеме документов у соотечественника или в исправлении допущенных опечаток и ошибок в свидетельстве участника Государственной программы - в течение 5 рабочих дней со дня регистрации жалобы. В случаях, установленных Правительством Российской Федерации, срок рассмотрении жалобы сокращается.

120. Жалоба соотечественника или иного лица в письменной форме должна содержать следующую информацию:

наименование органа, предоставляющего государственную услугу, должностного лица органа, предоставляющего государственную услугу, решения и действия (бездействие) которого обжалуются;

фамилию, имя, отчество (при наличии), сведения о месте жительства обратившегося лица, контактный телефон, почтовый адрес либо адрес электронной почты, по которым должен быть направлен ответ либо уведомление о переадресации обращения;

сведения об обжалуемых решениях и действиях (бездействии) органа, предоставляющего государственную услугу, должностного лица органа, предоставляющего государственную услугу;

доводы, на основании которых обратившееся лицо не согласно с решением и действием (бездействием) органа, предоставляющего государственную услугу. Обратившимся с жалобой лицом могут быть представлены документы (при наличии), подтверждающие доводы заявителя, либо их копии.

121. В случае установления в ходе или по результатам рассмотрения жалобы признаков состава административного правонарушения или преступления сотрудники, наделенные полномочиями по рассмотрению жалоб, незамедлительно направляют имеющиеся материалы в органы прокуратуры.

122. По результатам рассмотрения жалобы сотрудником ФМС России либо ее территориального органа принимается решение об удовлетворении требований обратившегося лица либо об отказе в его удовлетворении.

Удовлетворение жалобы может в том числе осуществляться в следующих формах:

отмены принятого загранаппаратом ФМС России, территориальным органом, участвующим в предоставлении государственной услуги, либо соответствующим сотрудником решения;

исправления допущенных загранаппаратом ФМС России либо территориальным органом, участвующим в предоставлении государственной услуги, опечаток и ошибок в выданном свидетельстве участника Государственной программы.

Не позднее дня, следующего за днем принятия решения, обратившемуся лицу в письменной форме и по его желанию в электронной форме направляется мотивированный ответ о результатах рассмотрения жалобы.

Приложение N 1
к Административному регламенту
предоставления Федеральной миграционной
службы государственной услуги
по оформлению, выдаче и замене
свидетельства участника Государственной
программы по оказанию содействия
добровольному переселению в Российскую
Федерацию соотечественников,
проживающих за рубежом

ИНФОРМАЦИЯ
О МЕСТЕ НАХОЖДЕНИЯ ФМС РОССИИ, ПРЕДСТАВИТЕЛЬСТВ И ПРЕДСТАВИТЕЛЕЙ ФМС РОССИИ ЗА РУБЕЖОМ И ТЕРРИТОРИАЛЬНЫХ ОРГАНОВ ФМС РОССИИ

1. Представительства и представители ФМС России за рубежом (адреса, телефоны и адреса электронной почты)

N п/п Наименование представительства (представителя) ФМС России за рубежом Адрес Телефон для справок Адрес электронной почты
1 Представительство ФМС России в Республике Армения 375019, г. Ереван, ул. Манушяна, д. 72 +(37410)26-00-15, +(37410)56-32-74, +(37410)56-43-66, +(37410)32-15-00 migros@netsys.am
2 Представительство ФМС России в Киргизской Республике 720005, г. Бишкек, ул. Радищева, д. 7 +(996-312)59-37-01, +(996-312)59-37-00, +(996-312)59-58-02 fmsrf@ktnet.kg
3 Представительство ФМС России в Латвийской Республике LV 21010, г. Рига, ул. Кр. Валдемара, д. 33, офис 27 +(3716)733-19-40, +(3716)733-35-25, +(3716)733-19-65 fms-rus@internet.lv
4 Представитель ФМС России в Республике Молдова 2004, Кишинев, пр-т Штефана чел Маре, д. 153, Посольство Российской Федерации в Республике Молдова +(37322)-22-77-25 +(37322)-23-51-09 +(37322)-22-51-08 fmcmoldova@mail.ru
5 Представительство ФМС России в Республике Таджикистан 734026, г. Душанбе, ул. Абу Али ибн Сино, 29/31 +(992-372)35-75-87, +(992-372)35-19-44 fmsrutg@yandex.ru
6 Представительство ФМС России в Туркменистане 744002, г. Ашхабад, 2-й проезд Андалиба, 21 +(99312)22-00-02, +(99312)22-00-80 fms_of_Turkmen@mail.ru
7 Представитель ФМС России на Украине 01011, г. Киев, ул. Кутузова, 8, Консульский отдел Посольства Российской Федерации на Украине +(38044)-286-73-57, +(38044)-286-70-43 ukrainakivvr@rambler.ru

2. ФМС России и территориальные органы ФМС России (адреса, телефоны, интернет-сайты, адреса электронной почты)

N п/п Наименование органа Адрес Телефон справочной службы Адрес интернет-сайта, адрес электронной почты
1 ФМС России 107078, г. Москва, ул. Верхняя Радищевская, д. 4, стр. 1 8(495)698-00-78 www.fms.gov.ru
2 ОФМС России по Республике Адыгея 385000, г. Майкоп, ул. Калинина, д. 210 (В) 8(8772)53-31-34 www.ufmsra.ru pdm_ra@rambler.ru
3 ОФМС России по Республике Алтай 649002, г. Горно-Алтайск, пр-т Коммунистический, д. 109 8(388-22)6-20-12, 6-15-46 www.fms-ra.ru pdm-ra@mail.gorny.ru
4 УФМС России по Республике Башкортостан 450025, г. Уфа, ул. Пушкина, д. 63 8(347)279-41-67, 250-13-90 www.fmsrb.ru ufmsrb@ufanet.ru
5 УФМС России по Республике Бурятия 670009, г. Улан-Удэ, пос. Матросова, ул. Н. Нищенко, д. 19 8(3012)55-92-53, 55-92-65 www.ufmsrb.ru info@ufmsrb.ru
6 УФМС России по Республике Дагестан 367015, г. Махачкала, ул. Ирчи Казака, д. 2а 8(8722)62-19-55 www.fmsrd.ru ufmsdag@fmsrd.ru
7 ОФМС России по Республике Ингушетия 386101, г. Назрань, пер. Ингушский, д. 2 8(8732)22-55-02 www.ofmsing.ru ofmsru@mail.ru
8 УФМС России по Кабардино-Балкарской Республике 360004, г. Нальчик, ул. Ногнова, д. 64 8(8662)77-75-36 www.ufmskbr.ru ufms_kbr@mail.ru
9 ОФМС России по Республике Калмыкия 358000, г. Элиста, 3 микр-он, д. 23 8(847-22)3-67-73, 99-228 www.fmso8.ru info@fms08.ru
10 ОФМС России по Карачаево-Черкесской Республике 369000, г. Черкесск, ул. Пушкинская, д. 83 8(878-2)29-27-83 www.ofms.kchr09.ru ofms_kchr@mail.ru
11 УФМС России по Республике Карелия 185005, г. Петрозаводск, пр. Александра Невского, д. 17 8(8142)59-95-00, 79-66-18 www.gov.karelia.ru migrazia@onego.ru
12 УФМС России по Республике Коми 167983, г. Сыктывкар, ул. Советская, д. 63А 8(8212)20-27-06, 20-02-08 www.fms.rkomi.ru ufms-komi@mail.ru
13 УФМС России по Республике Марий Эл 424000, г. Йошкар-Ола, ул. Волкова, д. 103А 8(8362)68-02-13 www.fms.gov12.ru ufmsrme@yandex.ru
14 УФМС России по Республике Мордовия 430003, г. Саранск, пр-т Ленина, д. 30а 8(834-2)47-85-12 www.fmsrm.ru sarpvs@mail.ru
15 УФМС России по Республике Саха Якутия 677025, г. Якутск, ул. Кулаковского, д. 26 8(4112)43-36-48, 35-17-56 www.fms.ykt.ru fmsykt@mail.ru
16 УФМС России по Республике Северная Осетия - Алания 362040, г. Владикавказ, ул. Тхапсаева, д. 4 8(8672)54-73-57, 53-77-67, 40-36-13 www.ufmsosetia.ru ufms@ufmsosetia.ru
17 УФМС России по Республике Татарстан 420012, г. Казань, ул. Чехова, д. 8/2 8(843)231-12-52, 231-12-12 www.ufms.tatarstan.ru ufms@tatar.ru
18 ОФМС России по Республике Тыва 667000, г. Кызыл, ул. Ленина, д. 64 8(394-22)232-90, 324-87 www.ofmstuva.ru. ofms@tuva.ru
19 УФМС России по Удмуртской Республике 426033, г. Ижевск, ул. Песочная, д. 3, кор. 23 8(3412)411-817 www.fms-udm.ru mail@fms-udm.ru
20 УФМС России по Республике Хакасия 655017, г. Абакан, ул. Ленина, д. 70а 8(390-2)23-36-80 www.fms19.ru mail@fms19.ru
21 УФМС России по Чеченской Республике 364060, г. Грозный, ул. Тухачевского, д. 11 А 8(8712)33-27-29 www.ufmschr.ru ufms-95@.mail.ru
22 УФМС России по Чувашской Республике 428000, г. Чебоксары, ул. К. Маркса, д. 44 8(8352)62-53-30, 62-90-66 www.fmsch.cap.ru fms@chb.mvd.ru
23 УФМС России по Алтайскому краю 656056, г. Барнаул, Комсомольский пр-т, д. 13 8(3852)24-97-53, 39-79-59 www.fms-altay.ru updmak@rambler.ru
24 УФМС России по Забайкальскому краю 672000, г. Чита, ул. Ингодинская, д. 72 8(302-2)26-86-02, 32-41-19 www.ufms.chita.ru chita@ufms.megalink.ru
25 УФМС России по Камчатскому краю 683024, г. Петропавловск-Камчатский, пр-т 50 лет Октября, д. 23/2 8(4152)27-14-63, 41-03-37, 41-03-42 www.fmskam.ru fmskam@mail.ru
26 УФМС России по Краснодарскому краю 350020, г. Краснодар, ул. Красная, д. 176 8(861)255-85-06 www.ufmskrn.ru ufmskrn@yandex.ru
27 УФМС России по Красноярскому краю 660017, г. Красноярск, ул. Дзержинского, д. 18 8(3912)201-41-71, 245-92-09, 201-42-37 201-41-69 www.krasufms.ru ufms_kras@mail.ru
28 УФМС России по Пермскому краю 614990, г. Пермь, Комсомольский пр-т, д. 34-б 8(342)237-78-21, 237-75-50 www.permufms.ru upvsuvd@permregion.ru
29 УФМС России по Приморскому краю 690002, г. Владивосток, ул. Пограничная, д. 6 8(4232)65-55-88, 65-55-89 www.fmspk.ru ufmspk@yandex.ru
30 УФМС России по Ставропольскому краю 355035, г. Ставрополь, пр. Кулакова, д. 4а 8(8652)56-40-04, 56-54-52 www.ufmssk.ru ufmssk@ufmssk.ru
31 УФМС России по Хабаровскому краю 680000, г. Хабаровск, ул. Дзержинского, д. 46-а 8(4212)52-09-03, 56-91-72, 31-61-58 www.ufms.khv.ru migraciya@mail.ru
32 УФМС России по Амурской области 675000, г. Благовещенск, ул. Горького, д. 137 8(4162)52-42-69, 59-90-02, 51-99-17 www.fmsamur.ru info@fmsamur.ru
33 УФМС России по Архангельской области 163000, г. Архангельск, ул. Гайдара, д. 55 8(8182)41-17-40, 41-17-45 www.ufmsarh.ru fms-29@mail.ru
34 УФМС России по Астраханской области 414000, г. Астрахань, ул. Калинина, д. 25 8(8512)51-57-29 www.ufms-astrakhan.ru ufms_astrakhan@mail.ru
35 УФМС России по Белгородской области 308600, г. Белгород, ул. Князя Трубецкого, д. 32 8(472-2)27-17-85 www.ufms31.ru belfms@mail.ru
36 УФМС России по Брянской области 241050, г. Брянск, ул. Пионерская, д. 26 8(4832)74-24-57 www.ufms-bryansk.ru ufms-bryansk@ya.ru
37 УФМС России по Владимирской области 600020, г. Владимир, ул. Б. Нижегородская, д. 80 Б 8(4922)32-60-10 www.fms33.ru fmssvo33@.mail.ru
38 УФМС России по Волгоградской области 400131, г. Волгоград, ул. Рокоссовского, д. 10 8(8442)33-83-23 www.fmsvolg.ru fmsvolg@ya.ru
39 УФМС России по Вологодской области 160009, г. Вологда, ул. Мальцева, д. 54 8(8172)76-34-36, факс 76-36-80 www.ufms35.ru ufms35@mail.ru
40 УФМС России по Воронежской области 394030, г. Воронеж, ул. 9 Января, д. 54 8(4732)276-41-89, 271-43-65 www.fms.vrn.ru
41 УФМС России по Ивановской области 153002, г. Иваново, ул. Октябрьская, д. 22 8(4932)37-54-86 www.ufmsivanovo.ru ivanovomgr@mail.ru
42 УФМС России по Иркутской области 664003, г. Иркутск, ул. Киевская, д. 1 8(395-2)21-22-25, 48-45-00 www.ufms.irkutsk.ru post@ufms.itkutsk.ru
43 УФМС России по Калининградской области 236000, г. Калининград, Советский пр-т, д. 13 8(4012)563-804, 563-882, 563-883 www.fms39.ru rigfms@mail.ru
44 УФМС России по Калужской области 248000, г. Калуга, ул. Анненки, д. 18 8(4842)22-19-61, 22-19-59 http://fms.kaluga.ru/ fms@kaluga.ru fmsklg@yandex.ru
45 УФМС России по Кемеровской области 650099, г. Кемерово, ул. Кузбасская, д. 18 8(384-2)36-58-45, 36-04-69 www.ufmsko.ru fmsko@rambler.ru info@rambler.ru
46 УФМС России по Кировской области 610000, г. Киров, ул. Ленина, д. 71а 8(8332)35-58-77, 38-39-09 www.fms43.ru smi@fms43.ru
47 УФМС России по Костромской области 156603, г. Кострома, ул. Петра Щербины, д. 4 8(494-2)42-13-11 http://fms-k.ru/ mail.fms-k.ru
48 УФМС России по Курганской области 640026, г. Курган, ул. Советская, д. 128 (352-2)49-45-37, 48-73-37 http://fms45.ru/ fms@acmetelecom.ru
49 УФМС России по Курской области 305016, г. Курск, ул. Чехова, д. 12-а 8(4712)57-25-80, 70-06-61, 54-77-36 www.fms.kursk.ru umfapk@mail.ru ufmsodir@mail.ru
50 УФМС России по Липецкой области 398043, г. Липецк, ул. Гагарина, д. 131 8(4742)35-51-92, 41-18-23 http://ufms48.ru/ ufms@lipetsk.ru lippys@giz.myd.ru
51 УФМС России по Магаданской области 685000, г. Магадан, ул. Пролетарская, д. 39, корп. 2 8(4132)69-64-80, 69-63-12 www.fms-magadan.ru fms_magadan@maglan.ru
52 УФМС России по Московской области 140053, Московская обл., Люберецкий район, г. Котельники, Новорязанское шоссе, д. 4 8(495)559-97-18 www.fmsmo.ru oapkfmsmo@mail.ru
53 УФМС России по Мурманской области 183027, г. Мурманск, ул. Куйбышева, д. 12 8(8152)25-78-88 www.ufms.gov-murman.ru udm@polarnet.ru
54 УФМС России по Нижегородской области 603094, г. Нижний Новгород, Юбилейный бульвар, д. 32 8(8312)296-60-01, 296-60-02 www.fmsnnov.ru/ post@ufms.nnov.ru
55 УФМС России по Новгородской области 173016, г. Великий Новгород, ул. Менделеева, д. 4а 8(816-2)67-84-04, 97-12-50 www.novufms.ru ufms_no@mail.ru
56 УФМС России по Новосибирской области 630075, г. Новосибирск, ул. Проспект Дзержинского, 12/2 8(383)232-62-05, 279-32-05 www.fms-nso.ru mail@fms-nso.ru migr@nov.mvd.ru
57 УФМС России по Омской области 644009, г. Омск, ул. Лермонтова, д. 179 А 8(3812)36-96-30, 32-79-80 www.ufms.omsk.ru udm_omsk@mail.ru
58 УФМС России по Орловской области 302025, г. Орел, Московское шоссе, д. 120 8(486-2)75-70-07, 73-81-64 www.fmsorel.ru ufms_orel@mail.ru orlpvs@orl.mvd.ru
59 УФМС России по Оренбургской области 460000, г. Оренбург, пер. Матросский, д. 19 8(3532)34-22-06 www.ufmsoren.ru oren-fms@yandex.ru
60 УФМС России по Пензенской области 480018, г. Пенза, ул. Суворова, д. 219 8(8412)20-25-33, 20-23-58 www.fmspenza.ru secr@fmspenza.ru priemnaya@fmspenza.ru
61 УФМС России по Псковской области 180007, г. Псков, ул. Петровская, д. 51 8(8122)69-84-44, 62-98-90, 69-84-19, 69-84-48 www.ufms.pskov.ru inform@ufms.pskov.ru
62 УФМС России по Ростовской области 344082, г. Ростов-на-Дону, ул. Обороны, д. 8 8(863)249-15-07 www.fms-rostov.ru info@fms-rostov.ru
63 УФМС России по Рязанской области 390000, г. Рязань, ул. Ленина, д. 59 8(4912)28-08-23 www.ufms-rzn.ru ufms.rzn@mail.ru
64 УФМС России по Самарской области 443010, г. Самара, ул. Фрунзе, д. 112 8(846)333-43-01 www.ufms63.ru ufms63@samtel.ru
65 УФМС России по Саратовской области 410012, г. Саратов, ул. Слонова, д. 13 8(8452)39-17-00, 52-29-47 www.ufms-saratov.ru ospsr@zanas.saratov.ru
66 УФМС России по Сахалинской области 693001, г. Южно-Сахалинск, пр-т Мира, д. 56 8(4242)78-05-23, 78-02-44 www.sakhfms.ru mail@sakhfms.ru
67 УФМС России по Свердловской области 620028, г. Екатеринбург, ул. Крылова, д. 2 8(343)216-85-85, 216-89-60 www.ufms-ural.ru Urfo1@yandex.ru
68 УФМС России по Смоленской области 214004, г. Смоленск, ул. Багратиона, д. 13а 8(4812)35-39-27, 35-32-36, 65-69-52 www.ufms67.ru ufms67@gmail.com
69 УФМС России по Тамбовской области 392018, г. Тамбов, ул. Маяковского, д. 3 8(4752)56-23-68, 53-04-29 www.fms.tambov.gov.ru tamufms@rambler.ru
70 УФМС России по Тверской области 170100, г. Тверь, ул. Вагжанова, д. 13 8(4822)49-33-61, 52-00-44 www.tver-ufms.ru updmtver@tvcom.ru
71 УФМС России по Томской области 634009, г. Томск, пр. Ленина, д. 122 8(3822)51-33-05, 51-73-25 www.ufms.tomsk.gov.ru pvsuvd@tomsk.gov.ru
72 УФМС России по Тульской области 300012, г. Тула, ул. Ф. Энгельса, д. 137 8(4872)51-73-25, 21-14-14, 30-48-78 www.fms-tula.ru info@fms-tula.ru
73 УФМС России по Тюменской области 625000, г. Тюмень, ул. Республики, д. 55 8(3452)50-04-37, 50-09-96 (доб. 233) www.ufms72.ru ufmstyumen@mail.ru
74 УФМС России по Ульяновской области 432071, г. Ульяновск, ул. Радищева, д. 39 8(8422)39-90-03 www.ufms.region73.ru ufms73@mail.ru
75 УФМС России по Челябинской области 454000, г. Челябинск, ул. Елькина, д. 36 8(351)239-10-15, 200-12-55 www.fmschel.ru qfms@fmschel.ru
76 УФМС России по Ярославской области 150000, г. Ярославль, ул. Собинова, д. 48 8(4852)73-03-58 www.ufmsyar.ru ufmsyo@mail.ru upvs@hcap.yar.mvd.ru
77 УФМС России по г. Москве 115035, г. Москва, ул. Б. Ордынка, д. 16, стр. 4 8(499)230-72-53 www.fmsmoscow.ru fms_cfo@bk.ru
78 УФМС России по Санкт-Петербургу и Ленинградской области 191028, г. Санкт-Петербург, ул. Кирочная, д. 4 8(812)273-22-46 www.ufms.spb.ru ufmsspblo@fms.peter.uvd.gov.spb.ru
79 ОФМС России по Еврейской автономной области 679015, г. Биробиджан, ул. Широкая, д. 6-а 8(426-2)24-55-74, 25-12-54 www.fmseao.ru ofms_eao@fmseaoru
80 ОФМС России по Ненецкому автономному округу 166000, Архангельская обл., Ненецкий АО, г. Нарьян-Мар, ул. Ненецкая, д. 20 8(818-53)4-57-10, 4-86-70 www.fms-nao.ru federal178@mail.ru
81 УФМС России по Ханты-Мансийскому автономному округу - Югра 628012, Тюменская обл., Ханты-Мансийский автономный округ - Югра, г. Ханты-Мансийск, ул. Чехова, д. 12 а 8(3467)39-83-22, 39-81-36 www.ufms86.ru ufms86@mail.ru
82 ОФМС России по Чукотскому автономному округу 698000, г. Анадырь, ул. Энергетиков, д. 7 8(427-22)2-40-09, 2-44-16 www.fms.chukotka.ru passport@anadyr.ru
83 ОФМС России по Ямало-Ненецкому автономному округу 629008, Тюменская обл., Ненецкий автономный округ, г. Салехард, ул. Зои Космодемьянской, д. 35 8(349-22)3-59-52, 3-55-55 www.ufms-yanao.ru ufms-yanao@yandex.ru

Приложение N 2
к Административному регламенту
предоставления Федеральной миграционной
службы государственной услуги
по оформлению, выдаче и замене
свидетельства участника Государственной
программы по оказанию содействия
добровольному переселению в Российскую
Федерацию соотечественников,
проживающих за рубежом

УСЛОВНЫЕ ОБОЗНАЧЕНИЯ БЛОК-СХЕМЫ
предоставления государственной услуги по оформлению, выдаче и замене свидетельства участника государственной программы по оказанию содействия добровольному переселению в российскую федерацию соотечественников, проживающих за рубежом <1>

<1> - Далее - "Государственная программа".

БЛОК-СХЕМА
ПРЕДОСТАВЛЕНИЯ ГОСУДАРСТВЕННОЙ УСЛУГИ

Приложение N 3
к Административному регламенту
предоставления Федеральной миграционной
службы государственной услуги
по оформлению, выдаче и замене
свидетельства участника Государственной
программы по оказанию содействия
добровольному переселению в Российскую
Федерацию соотечественников,
проживающих за рубежом

АНКЕТА N _________________________
(порядковый номер)
ДЛЯ УЧАСТИЯ В ГОСУДАРСТВЕННОЙ ПРОГРАММЕ ПО ОКАЗАНИЮ СОДЕЙСТВИЯ ДОБРОВОЛЬНОМУ ПЕРЕСЕЛЕНИЮ В РОССИЙСКУЮ ФЕДЕРАЦИЮ СООТЕЧЕСТВЕННИКОВ, ПРОЖИВАЮЩИХ ЗА РУБЕЖОМ <1>

подается в

(указать уполномоченный орган за рубежом, территориальный орган ФМС России)

1. Фамилия

(в случае изменения указать прежнюю фамилию, где и по какой
 
причине изменял)

2. Имя

3. Отчество

4. Дата и место рождения

 
(населенный пункт, район, область, край, республика, государство)
5. Семейное положение   6. Пол  

7. Документ, удостоверяющий личность

 
 
(наименование, серия, номер, кем и когда выдан)

8. Гражданство

 
(если изменял, то когда и по какой причине)

9. Национальность (этническая группа)

(заполняется по желанию)

10. Вероисповедание

(заполняется по желанию)

11. Владеете ли Вы русским языком

(указать степень владения: читаю и перевожу со словарем, читаю и могу объясняться, владею свободно)

12. Владеете ли Вы иностранным языком и (или) языками народов Российской Федерации

 
(указать степень владения: читаю и перевожу со словарем, читаю и могу объясняться, владею свободно)

13. Государство, из которого Вы либо члены Вашей семьи планируете выехать (выехали) в Российскую Федерацию

14. Образование

 
(учебное заведение, номер, дата выдачи диплома (свидетельства), специальность по диплому)

15. Ученая степень, ученое звание

 
(дата присвоения, номер диплома)

16. Государственные и иные награды, знаки отличия

 

17. Профессиональные знания и навыки

 
(специальность, стаж работы по специальности, уровень квалификации
 
(класс, разряд), стаж работы без специального образования и квалификации)

18. Сведения о трудовой деятельности за последние 10 лет (включая учебу в высших и средних учебных заведениях, военную службу, работу по совместительству, предпринимательскую деятельность и т.д.)

Месяц и год Должность с указанием учреждения, организации, предприятия Местонахождение предприятия, учреждения, организации
поступления увольнения
       
       
       
       
       

(При заполнении данного пункта наименование предприятия (учреждения) указывается на основании записей в трудовой книжке и других документов, военную службу записывать с указанием должности и, если служба проходила в Российской Федерации, указать номер воинской части)

19. Отношение к воинской обязанности, воинское звание

 

20. Проживали (пребывали) ли Вы (члены Вашей семьи, переселяющиеся совместно с Вами в Российскую Федерацию) ранее на территории Российской Федерации <2>

 
(указать период и место проживания (пребывания) и цель поездки)
 
 

21. В каком субъекте Российской Федерации проживаете в настоящее время и на каком основании (разрешение на временное проживание либо вид на жительство) <3>

(указать место постоянного или временного проживания на территории
 
Российской Федерации, документ, подтверждающий право на проживание в
 
Российской Федерации (номер и дата выдачи, кем выдан, срок действия))
 
 

22. Подвергались ли Вы (члены Вашей семьи, переселяющиеся совместно с Вами в Российскую Федерацию) экстрадиции, административному выдворению за пределы Российской Федерации, депортации, либо передавались Российской Федерацией иностранному государству в соответствии с международным договором Российской Федерации о реадмиссии

 
("да" или "нет", если "да", то когда и кем)
 

23. В какой субъект Российской Федерации вы планируете переселиться

 
(наименование субъекта Российской Федерации с указанием территории
 
вселения)

24. Какую вакансию в соответствии с Вашей квалификацией и состоянием здоровья Вы планируете занять из вакансий, предлагаемых выбранной Вами региональной программой переселения

 
 
 
 
 

25. Члены семьи, переселяющиеся совместно с Вами в Российскую Федерацию

Фамилия, имя, отчество (в случае изменения указать прежние фамилию, имя, отчество) Родственные отношения Число, месяц, год и место рождения Гражданство (если изменял, то когда и по какой причине) Адрес места жительства Документ, удостоверяющий личность (наименование, серия, номер, кем и когда выдан) Профессия, специальность, квалификация (в случае нетрудоспособности указать инвалид, пенсионер и т.д.) Владение русским языком ("да", "нет")
               
               
               
               
               

26. Привлекались ли Вы (члены Вашей семьи, переселяющиеся совместно с Вами в Российскую Федерацию) к уголовной ответственности в Российской Федерации или за ее пределами

("да" или "нет", если "да", то указать, когда и по каким статьям)

27. Имеете ли Вы или члены Вашей семьи непогашенную или неснятую судимость на территории Российской Федерации или за ее пределами

 
("да" или "нет", если "да", то указать, когда был осужден и по каким статьям)

28. Имеете ли в выбранном Вами для проживания субъекте Российской Федерации родственников

("да" или "нет", если "да", то указать место и время
 
проживания)
 

29. Планируете ли въезд на территорию вселения на период обустройства единолично или с членами семьи

30. Планируемый вариант временного размещения

 
(гостиница, наемное жилье, у родственников, общежитие, иное)

31. Планируемые формы жилищного обустройства:

- самостоятельно  
  (за счет собственных средств, сразу по приезде, в течение определенного времени)
- по программе ипотечного кредитования  
- иное  

32. Дополнительные сведения, которые Вы желаете сообщить о себе (членах Вашей семьи, переселяющихся совместно с Вами в Российскую Федерацию)

 

33. Домашний адрес, почтовый индекс, контактный телефон (с указанием телефонного кода государства и города)

 
 

Согласен на обработку и передачу в соответствии с Федеральным законом от 27 июля 2006 г. N 152-ФЗ "О персональных данных" указанной информации, в том числе и по телекоммуникационным каналам связи, в территориальный орган ФМС России, в уполномоченный орган исполнительной власти субъекта Российской Федерации, ответственный за реализацию Государственной программы, и другие органы государственной власти Российской Федерации для принятия решения об участии в Государственной программе.

Достоверность представленной информации подтверждаю.
       
Подпись   Дата заполнения  
       
Анкету и прилагаемые к ней копии документов, удостоверяющие личность, подтверждающих образование, трудовую деятельность и семейное положение, на ___ л. принял
       
(должность и Ф.И.О. сотрудника (полностью), принявшего документы, служебный телефон)
       
Подпись   Дата приема документов  
  сотрудника, принявшего документы    

Заполняется сотрудником уполномоченного органа за рубежом

         
  Анкета   направляется в    
    (Ф.И.О. соотечественника)      
           
  (наименование территориального органа ФМС России)  
           
  (Ф.И.О., должность сотрудника, направившего анкету)  
           
  Подпись   Дата    
           
           

Заполняется сотрудником территориального органа ФМС России

         
  Анкета        
    (Ф.И.О. соотечественника)  
  направляется в        
       
  (наименование уполномоченного органа исполнительной власти субъекта Российской Федерации)  
  для принятия решения об участии в региональной программе субъекта Российской Федерации по оказанию содействия добровольному переселению соотечественников, проживающих за рубежом.  
           
  (Ф.И.О., должность сотрудника, направившего анкету)  
  Подпись   Дата    
           
           

Заполняется сотрудником территориального органа ФМС России

         
  Информация о решении        
           
  (наименование уполномоченного органа исполнительной власти субъекта Российской Федерации)  
           
  об участии        
    (Ф.И.О. соотечественника)  
  в        
    (наименование региональной программы субъекта Российской Федерации по оказанию содействия добровольному переселению соотечественников, проживающих за рубежом)  
           
           
  (содержание решения, номер решения, дата, кем утверждено)  
           
           
  (Ф.И.О., должность сотрудника)  
           
  Подпись   Дата    
           
           

Заполняется сотрудником территориального органа ФМС России

           
  Результаты проверок по учетам ФМС России, МВД России и ФСБ России:  
             
  (Ф.И.О. соотечественника)        
  члены семьи соотечественника:        
           
         
  (Ф.И.О.)        
           
  (Ф.И.О.)        
           
  (Ф.И.О.)        
           
  (Ф.И.О.)        
             
  (Ф.И.О., должность сотрудника)  
             
  Подпись     Дата    
             
             

Заполняется сотрудником уполномоченного органа за рубежом либо территориального органа ФМС России

         
  С решением уполномоченного органа исполнительной власти
субъекта Российской Федерации
 
           
      ознакомил    
  (Ф.И.О. соотечественника)   (Ф.И.О., должность сотрудника)  
           
  Подпись   Дата    
           
           

Заполняется соотечественником, подавшим анкету

           
  С предлагаемой вакансией и вариантом первоначального обустройства  
             
  (согласен(а)/не согласен(а))   (Ф.И.О. соотечественника)  
             
  Подпись     Дата    
             
             

Примечание. Анкета заполняется от руки на русском языке печатными буквами шариковой ручкой с чернилами черного, синего цвета, либо с использованием пишущих машин или средств вычислительной техники, без помарок и исправлений.

<1> Далее - "Государственная программа".

<2> Заполняется в случае подачи анкеты в уполномоченный орган за рубежом, а также в случае, если члены семьи проживают за рубежом.

<3> Заполняется в случае подачи анкеты в территориальный орган ФМС России по субъекту Российской Федерации, в котором реализуется соответствующая региональная программа переселения. Далее - "территориальный орган ФМС России".

Приложение N 4
к Административному регламенту
предоставления Федеральной миграционной
службы государственной услуги
по оформлению, выдаче и замене
свидетельства участника Государственной
программы по оказанию содействия
добровольному переселению в Российскую
Федерацию соотечественников,
проживающих за рубежом

ЖУРНАЛ
УЧЕТА АНКЕТ ДЛЯ УЧАСТИЯ В ГОСУДАРСТВЕННОЙ ПРОГРАММЕ ПО ОКАЗАНИЮ СОДЕЙСТВИЯ ДОБРОВОЛЬНОМУ ПЕРЕСЕЛЕНИЮ В РОССИЙСКУЮ ФЕДЕРАЦИЮ СООТЕЧЕСТВЕННИКОВ, ПРОЖИВАЮЩИХ ЗА РУБЕЖОМ

N п/п Фамилия, имя, отчество (при наличии) соотечественника, подавшего анкету Дата подачи анкеты Выбранный субъект Российской Федерации N электронного варианта анкеты и дата его направления в территориальный орган ФМС России, уполномоченный на предоставление государственной услуги/ уполномоченный орган субъекта Российской Федерации Дата получения электронного варианта анкеты из уполномоченного органа субъекта Российской Федерации Информация о результатах согласования
             

Приложение N 5
к Административному регламенту
предоставления Федеральной миграционной
службы государственной услуги
по оформлению, выдаче и замене
свидетельства участника Государственной
программы по оказанию содействия
добровольному переселению в Российскую
Федерацию соотечественников,
проживающих за рубежом

Куда: ____________________________________________________________
Кому: ____________________________________________________________
 
                           УВЕДОМЛЕНИЕ
 
    Сообщаем, что уполномоченным органом исполнительной власти
__________________________________________________________________
          (наименование субъекта Российской Федерации)
принято  решение о приеме Вас в качестве участника Государственной
программы  по  оказанию  содействия  добровольному  переселению  в
Российскую Федерацию соотечественников, проживающих за рубежом, на
имеющуюся вакансию
__________________________________________________________________
           (наименования вакансии, предприятия, адрес)
Указанная вакансия будет зарезервирована за Вами на срок _________
 
С  заявлением  о  выдаче  свидетельства  участника Государственной
программы  по  оказанию  содействия  добровольному  переселению  в
Российскую  Федерацию  соотечественников,  проживающих за рубежом,
Вам необходимо обратиться в/к
__________________________________________________________________
  (наименование  представительства  (представителя)  ФМС России за
           рубежом/  территориального органа ФМС России)
 
    до "__" ___________ 20__ г.
 
    Дата "__" _________ 20__ г.
 
__________________________________________________________________
(Ф.И.О.,  должность  сотрудника  представительства (представителя)
    ФМС России  за рубежом/территориального органа ФМС России)
 
 
 

Приложение N 6
к Административному регламенту
предоставления Федеральной миграционной
службы государственной услуги
по оформлению, выдаче и замене
свидетельства участника Государственной
программы по оказанию содействия
добровольному переселению в Российскую
Федерацию соотечественников,
проживающих за рубежом

                           СПРАВКА
       о приеме заявления о выдаче (замене) свидетельства
    участника Государственной программы по оказанию содействия
         добровольному переселению в Российскую Федерацию
            соотечественников, проживающих за рубежом,
                         к рассмотрению
 
Выдана ___________________________________________________________
                       (Ф.И.О. соотечественника)
 
 в том, что у него принято к рассмотрению заявление N ___________,
                                                 (номер заявления)
а также копии следующих документов:
__________________________________________________________________
__________________________________________________________________
__________________________________________________________________
__________________________________________________________________
При   подаче   заявления   соотечественником предъявлены следующие
оригиналы документов:
__________________________________________________________________
__________________________________________________________________
        (наименование предъявленных оригиналов документов)
__________________________________________________________________
 
__________________________________________________________________
       (Ф.И.О., должность сотрудника, принявшего заявление)
 
Срок рассмотрения заявления ___ дней.
 
Дата "__" ______________ 20__ г.         Подпись _________________
 
                                                              М.П.