Приказ Минкомсвязи РФ от 04.06.2012 N 152

"Об утверждении Административного регламента Федерального агентства связи по предоставлению государственной услуги по регулированию цен на услуги присоединения и услуги по пропуску трафика, оказываемые операторами, занимающими существенное положение в сети связи общего пользования"
Редакция от 04.06.2012 — Не действует Перейти в действующую
Показать изменения

Зарегистрировано в Минюсте России 29 июня 2012 г. N 24754


МИНИСТЕРСТВО СВЯЗИ И МАССОВЫХ КОММУНИКАЦИЙ РОССИЙСКОЙ ФЕДЕРАЦИИ

ПРИКАЗ
от 4 июня 2012 г. N 152

ОБ УТВЕРЖДЕНИИ АДМИНИСТРАТИВНОГО РЕГЛАМЕНТА ФЕДЕРАЛЬНОГО АГЕНТСТВА СВЯЗИ ПО ПРЕДОСТАВЛЕНИЮ ГОСУДАРСТВЕННОЙ УСЛУГИ ПО РЕГУЛИРОВАНИЮ ЦЕН НА УСЛУГИ ПРИСОЕДИНЕНИЯ И УСЛУГИ ПО ПРОПУСКУ ТРАФИКА, ОКАЗЫВАЕМЫЕ ОПЕРАТОРАМИ, ЗАНИМАЮЩИМИ СУЩЕСТВЕННОЕ ПОЛОЖЕНИЕ В СЕТИ СВЯЗИ ОБЩЕГО ПОЛЬЗОВАНИЯ

В соответствии с Федеральным законом от 27 июля 2010 г. N 210-ФЗ "Об организации предоставления государственных и муниципальных услуг" (Собрание законодательства Российской Федерации, 2010, N 31, ст. 4179; 2011, N 15, ст. 2038; N 27, ст. 3873, ст. 3880; N 29, ст. 4291; N 30, ст. 4587; N 49, ст. 7061) и постановлением Правительства Российской Федерации от 16 мая 2011 г. N 373 "О разработке и утверждении административных регламентов исполнения государственных функций и административных регламентов предоставления государственных услуг" (Собрание законодательства Российской Федерации, 2011, N 22, ст. 3169; N 35, ст. 5092) приказываю:

1. Утвердить прилагаемый Административный регламент Федерального агентства связи по предоставлению государственной услуги по регулированию цен на услуги присоединения и услуги по пропуску трафика, оказываемые операторами, занимающими существенное положение в сети связи общего пользования.

2. Признать утратившим силу пункт 1 приказа Министерства информационных технологий и связи Российской Федерации от 30.01.2008 N 9 "Об утверждении Административного регламента Федерального агентства связи по исполнению государственной функции по осуществлению государственного регулирования цен на услуги присоединения и услуги по пропуску трафика, оказываемые операторами, занимающими существенное положение в сети связи общего пользования" (зарегистрирован в Министерстве юстиции Российской Федерации 28 февраля 2008 г., регистрационный N 11243).

3. Признать утратившим силу пункт 3 приказа Министерства связи и массовых коммуникаций Российской Федерации от 18.08.2008 N 32 "О внесении изменений в приказы Министерства информационных технологий и связи Российской Федерации от 13.03.2007 N 31, от 03.12.2007 N 142, от 30.01.2008 N 9 и от 31.01.2008 N 10" (зарегистрирован в Министерстве юстиции Российской Федерации 11 сентября 2008 г., регистрационный N 12267).

4. Признать утратившим силу пункт 2 приказа Министерства связи и массовых коммуникаций Российской Федерации от 04.06.2009 N 76 "О внесении изменений в приказы Министерства информационных технологий и связи Российской Федерации от 13.03.2007 N 31, от 30.01.2008 N 9 и от 31.01.2008 N 10" (зарегистрирован в Министерстве юстиции Российской Федерации 7 июля 2009 г., регистрационный N 14256).

5. Направить настоящий приказ на государственную регистрацию в Министерство юстиции Российской Федерации.

Министр
Н.А. НИКИФОРОВ

УТВЕРЖДЕН
приказом Министерства связи
и массовых коммуникаций
Российской Федерации
от 04.06.2012 N 152

АДМИНИСТРАТИВНЫЙ РЕГЛАМЕНТ ФЕДЕРАЛЬНОГО АГЕНТСТВА СВЯЗИ ПО ПРЕДОСТАВЛЕНИЮ ГОСУДАРСТВЕННОЙ УСЛУГИ ПО РЕГУЛИРОВАНИЮ ЦЕН НА УСЛУГИ ПРИСОЕДИНЕНИЯ И УСЛУГИ ПО ПРОПУСКУ ТРАФИКА, ОКАЗЫВАЕМЫЕ ОПЕРАТОРАМИ, ЗАНИМАЮЩИМИ СУЩЕСТВЕННОЕ ПОЛОЖЕНИЕ В СЕТИ СВЯЗИ ОБЩЕГО ПОЛЬЗОВАНИЯ

I. Общие положения

Предмет регулирования регламента

1. Предметом регулирования Административного регламента Федерального агентства связи по предоставлению государственной услуги по регулированию цен на услуги присоединения и услуги по пропуску трафика, оказываемые операторами, занимающими существенное положение в сети связи общего пользования (далее - Регламент), является:

порядок взаимодействия должностных лиц Федерального агентства связи (далее - Россвязь) с заявителем и иными федеральными органами исполнительной власти при предоставлении государственной услуги по регулированию цен на услуги присоединения и услуги по пропуску трафика, оказываемые операторами, занимающими существенное положение в сети связи общего пользования (далее - государственная услуга);

сроки и последовательность действий (административных процедур), исполняемых должностными лицами Россвязи при предоставлении государственной услуги.

Круг заявителей

2. Заявителями государственной услуги могут быть операторы связи, включенные в реестр операторов, занимающих существенное положение в сети связи общего пользования (далее - Реестр).

2.1. Основаниями для направления заявления являются:

включение оператора связи в Реестр (далее - первоначальное установление предельных цен);

изменение показателей сети связи (за счет ввода в действие новых средств связи, внедрения новых технологических решений в своей сети электросвязи или вывода из эксплуатации или модернизации устаревших средств связи), существенно повлиявших на установленные оператором связи экономические условия присоединения и приведшие к увеличению или снижению расходов на единицу оказываемых услуг присоединения и услуг по пропуску трафика более чем на 5 процентов (далее - изменение ранее установленных предельных цен).

Заявление о первоначальном установлении предельных цен направляется в Россвязь не позднее 20 дней с даты получения оператором связи уведомления о включении в Реестр.

Заявление об изменении ранее установленных цен направляется в Россвязь не ранее чем через 11 месяцев после предыдущего установления Россвязью предельных цен.

Требования к порядку информирования о предоставлении государственной услуги

3. Информация о месте нахождения и графике работы Россвязи и структурного подразделения.

3.1. Место нахождения Россвязи: Москва, ул. Тверская, д. 7.

Почтовый адрес для направления обращений: ул. Тверская, д. 7, Москва, 125375, Федеральное агентство связи.

3.1.1. Часы работы экспедиции:

понедельник 09.00 - 18.00 перерыв с 13.00 до 13.45
вторник 09.00 - 18.00 перерыв с 13.00 до 13.45
среда 09.00 - 18.00 перерыв с 13.00 до 13.45
четверг 09.00 - 18.00 перерыв с 13.00 до 13.45
пятница 09.00 - 16.45 перерыв с 13.00 до 13.45
суббота выходной день  
воскресенье выходной день  

Адрес экспедиции Россвязи: Москва, ул. Тверская, д. 7, 3 подъезд, 1 этаж.

3.1.2. Рассмотрение заявлений по предоставлению государственной услуги осуществляется Управлением государственных услуг в сфере связи Россвязи (далее - Управление).

3.1.3. График работы Управления:

понедельник 09.00 - 18.00 перерыв с 12.00 до 12.45
вторник 09.00 - 18.00 перерыв с 12.00 до 12.45
среда 09.00 - 18.00 перерыв с 12.00 до 12.45
четверг 09.00 - 18.00 перерыв с 12.00 до 12.45
пятница 09.00 - 16.45 перерыв с 12.00 до 12.45
суббота выходной день  
воскресенье выходной день  

3.2. Справочные телефоны.

3.2.1. Телефон для справок: (495) 771-82-83.

3.2.2. Телефон автоинформатора: (495) 771-82-82.

3.3. Адрес официального сайта Россвязи (далее - Сайт) в информационно-телекоммуникационной сети "Интернет" (далее - сеть Интернет), содержащий информацию о предоставлении государственной услуги: www.rossvyaz.ru или www.россвязь.рф.

Адрес электронной почты: mail@minsvyaz.ru.

3.4. Порядок получения информации заявителями по вопросам предоставления государственной услуги.

3.4.1. Информирование заявителей о порядке предоставления государственной услуги осуществляется публично или индивидуально (в устной или письменной форме).

3.4.2. Публичное информирование осуществляется путем размещения на Сайте и Едином портале государственных и муниципальных услуг (функций) (далее - ПГУ) информации о порядке предоставления Россвязью государственной услуги в соответствии с подпунктами 3.5.2 и 3.5.3 настоящего Регламента.

3.4.3. На ПГУ заявителю предоставляется возможность:

скачать и распечатать шаблон заявления на предоставление государственной услуги, информационную памятку о предоставлении государственной услуги и настоящий Регламент;

подать заявление о предоставлении государственной услуги в форме электронного документа;

получить информацию о ходе рассмотрения заявления.

3.4.4. Порядок предоставления информации заявителям по вопросам предоставления государственной услуги индивидуально (в устной или письменной форме).

3.4.4.1. Устное информирование о порядке предоставления государственной услуги осуществляется должностным лицом Управления (далее - должностное лицо) по телефону справочной службы, указанному в подпункте 3.2.1 настоящего Регламента.

Заявителю предоставляется информация по следующим вопросам:

о нормативных правовых актах, устанавливающих требования к предоставлению государственной услуги (наименование, номер, дата принятия нормативного правового акта);

о месте размещения на Сайте и ПГУ информации о предоставлении государственной услуги, в том числе в электронном виде;

о сроках предоставления государственных услуг;

о сроках выполнения административных процедур и административных действий;

о входящем номере, под которым зарегистрировано заявление в системе электронного документооборота Россвязи (далее - СЭД);

о ходе рассмотрения заявления, в том числе заявления, поступившего в электронном виде.

Иные вопросы, касающиеся предоставления государственной услуги, рассматриваются Россвязью на основании письменного обращения.

3.4.4.2. Письменное информирование о порядке предоставления государственной услуги осуществляется путем направления ответов на запрос почтовым отправлением или по адресу электронной почты, указанному в заявлении.

Максимальный срок предоставления информации:

по вопросам, указанным в подпункте 3.4.4.1 настоящего Регламента, - 20 дней со дня регистрации обращения в СЭД;

по иным вопросам, касающимся предоставления государственной услуги, - 30 дней со дня регистрации обращения в СЭД.

Заявитель направляет в Россвязь письменное обращение почтовым отправлением или по электронной почте по адресам, указанным в подпунктах 3.1 и 3.3 настоящего Регламента, либо в форме электронного документа с использованием ПГУ.

3.4.4.3. В обращении заявитель указывает следующие сведения:

наименование федерального органа исполнительной власти (Россвязь) либо фамилия, имя, отчество соответствующего должностного лица Россвязи, либо должность соответствующего лица Россвязи;

наименование заявителя;

почтовый адрес либо адрес электронной почты, на который должен быть направлен ответ;

суть обращения (только вопросы предоставления государственной услуги);

подпись заявителя (при направлении обращения почтовым отправлением);

дата обращения.

Форма письменного обращения - свободная.

3.4.4.4. Обращение регистрируется в СЭД и передается должностному лицу Управления, ответственному за подготовку ответа.

3.4.4.5. Ответственное лицо готовит проект ответа на обращение с информацией о предоставлении государственной услуги.

Максимальный срок исполнения административного действия:

по вопросам, указанным в подпункте 3.4.4.1 настоящего Регламента, - 17 дней со дня регистрации обращения в СЭД;

по иным вопросам, касающимся предоставления государственной услуги, - 27 дней со дня регистрации обращения в СЭД.

3.4.4.6. Должностными лицами Россвязи, ответственными за делопроизводство, уведомление отправляется по почтовому адресу либо по адресу электронной почты, указанному в заявлении.

Максимальный срок исполнения - 3 дня.

3.4.4.7. Предоставление государственной услуги не предусматривает представление документов, находящихся в распоряжении Россвязи, в иные органы и организации.

3.4.4.8. Для предоставления государственной услуги Россвязи не требуются документы и сведения, которые находятся в иных органах государственной власти.

3.5. Порядок, форма и место размещения информации по вопросам предоставления государственной услуги.

3.5.1. Информация заявителям по вопросам предоставления государственной услуги размещается в сети Интернет на Сайте и ПГУ.

3.5.2. На Сайте в разделе: "Государственные услуги" или "Полный перечень услуг"/"Услуги для юридических лиц"/"Услуги для операторов, занимающих существенное положение в сети связи общего пользования" размещаются:

отчеты о рассмотрении заявлений и принятии решений при предоставлении государственной услуги;

ссылки на нормативные правовые акты, устанавливающие требования к предоставлению государственной услуги;

информация о порядке предоставления государственной услуги в электронном виде с использованием ПГУ.

3.5.3. На ПГУ по адресу www.gosuslugi.ru в разделе: "Юридическим лицам"/"По ведомствам"/"Федеральное агентство связи"/"Первоначальное установление предельных цен" либо "Изменение ранее установленных предельных цен" соответственно размещается:

информация о получателе государственной услуги;

документы, необходимые для получения государственной услуги;

срок предоставления государственной услуги;

результат предоставления государственной услуги;

нормативные правовые акты, устанавливающие требования к предоставлению государственной услуги;

основания для отказа в предоставлении государственной услуги и порядок обжалования такого отказа;

место нахождения Россвязи, почтовый адрес, адрес электронной почты и телефоны Россвязи.

II. Стандарт предоставления государственной услуги

Наименование государственной услуги

4. Наименование государственной услуги: Государственная услуга по регулированию цен на услуги присоединения и услуги по пропуску трафика, оказываемые операторами, занимающими существенное положение в сети связи общего пользования.

Наименование федерального органа исполнительной власти, предоставляющего государственную услугу

5. Государственная услуга предоставляется Россвязью за счет средств федерального бюджета, выделенного на содержание Россвязи.

Иные федеральные органы исполнительной власти, органы исполнительной власти субъектов Российской Федерации в предоставлении государственной услуги не участвуют.

Запрещается требовать от заявителя осуществления действий, в том числе согласований, необходимых для получения государственных услуг и связанных с обращением в иные государственные органы.

Описание результата предоставления государственной услуги

6. Результатом предоставления государственной услуги является установление Россвязью предельных цен на услуги присоединения и услуги по пропуску трафика, оказываемые операторами, занимающими существенное положение в сети связи общего пользования, и направление заявителю копии приказа Россвязи об установлении предельных цен.

Сроки предоставления государственной услуги

7. Срок предоставления государственной услуги - 40 дней с даты регистрации заявления в СЭД;

8. Копия приказа Россвязи об установлении предельных цен направляется заявителю не позднее чем через 5 дней после его регистрации;

9. Отказ в предоставлении государственной услуги в случаях, предусмотренных настоящим Регламентом, направляется не позднее 20 дней со дня регистрации заявления в СЭД.

Перечень нормативных правовых актов, регулирующих предоставление государственной услуги

10. Предоставление государственной услуги осуществляется в соответствии со следующими нормативными правовыми актами:

Федеральный закон от 7 июля 2003 г. N 126-ФЗ "О связи" (Собрание законодательства Российской Федерации, 2003, N 28, ст. 2895; N 52, ст. 5038; 2004, N 35, ст. 3607; N 45, ст. 4377; 2005, N 19, ст. 1752; 2006, N 6, ст. 636; N 10, ст. 1069; N 31, ст. 3431, ст. 3452; 2007, N 1, ст. 8; N 7, ст. 835; 2008, N 18, ст. 1941; 2009, N 29, ст. 3625; 2010, N 7, ст. 705; N 15, ст. 1737; N 27, ст. 3408; N 31, ст. 4190; 2011, N 7, ст. 901; N 9, ст. 1205; N 25, ст. 3535; N 27, ст. 3873, ст. 3880; N 29, ст. 4284, ст. 4291; N 30, ст. 4590; N 45, ст. 6333; N 49, ст. 7061; N 50, ст. 7351, ст. 7366);

Федеральный закон от 27 июля 2010 г. N 210-ФЗ "Об организации предоставления государственных и муниципальных услуг" (Собрание законодательства Российской Федерации, 2010, N 31, ст. 4179, 2011, N 15, ст. 2038; N 27, ст. 3873, ст. 3880; N 29, ст. 4291; N 30, ст. 4587; N 49, ст. 7061);

постановление Правительства Российской Федерации от 19 октября 2005 г. N 627 "О государственном регулировании цен на услуги присоединения и услуги по пропуску трафика, оказываемые операторами, занимающими существенное положение в сети связи общего пользования" (Собрание законодательства Российской Федерации, 2005, N 44, ст. 4553; 2006, N 6, ст. 696; N 25, ст. 2732; 2007, N 47, ст. 5770; 2008, N 42, ст. 4832);

приказ Министерства информационных технологий и связи Российской Федерации от 21.03.2006 N 33 "Об утверждении Методических рекомендаций по ведению операторами связи раздельного учета доходов и расходов по осуществляемым видам деятельности, оказываемым услугам связи и используемым для оказания этих услуг частям сети электросвязи" (признан не нуждающимся в государственной регистрации. Письмо Министерства юстиции Российской Федерации от 02.05.2006 N 01/3516-ЕЗ) с изменениями, внесенными Приказом Министерства информационных технологий и связи Российской Федерации от 25.01.2007 N 11 (признан не нуждающимся в государственной регистрации. Письмо Министерства юстиции Российской Федерации от 14.02.2007 N 01/1232-АБ);

приказ Министерства информационных технологий и связи Российской Федерации от 02.05.2006 N 54 "Об утверждении Порядка ведения операторами связи раздельного учета доходов и расходов по осуществляемым видам деятельности, оказываемым услугам связи и используемым для оказания этих услуг частям сети электросвязи" (зарегистрирован в Министерстве юстиции Российской Федерации 16 мая 2006 г., регистрационный N 7838) с изменениями, внесенными Приказом Министерства информационных технологий и связи Российской Федерации от 25.01.2007 N 12 (зарегистрирован в Министерстве юстиции Российской Федерации 14 февраля 2007 г., регистрационный N 8941);

приказ Министерства информационных технологий и связи Российской Федерации от 24.05.2006 N 66 "Об утверждении Методики расчета экономически обоснованных затрат и нормативной прибыли на услуги присоединения и услуги по пропуску трафика и на универсальные услуги связи" (зарегистрирован в Министерстве юстиции Российской Федерации 1 июня 2006 г., регистрационный N 7898) с изменениями, внесенными Приказом Министерства информационных технологий и связи Российской Федерации от 25.01.2007 N 13 (зарегистрирован в Министерстве юстиции Российской Федерации 14 февраля 2007 г., регистрационный N 8942) и приказом Министерства информационных технологий и связи Российской Федерации от 11.04.2008 N 41 (зарегистрирован в Министерстве юстиции Российской Федерации 4 мая 2008 г., регистрационный N 11617) (далее - Методика расчета).

Перечень документов, необходимых для предоставления государственной услуги в соответствии с нормативными правовыми актами

11. Заявитель направляет в Россвязь заявление о первоначальном установлении предельных цен или об изменении ранее установленных предельных цен.

11.1. Заявление на бумажном носителе направляется в Россвязь почтовым отправлением или непосредственно передается в экспедицию Россвязи.

Форма заявления представлена в приложении N 1 настоящего Регламента.

Шаблон заявления на предоставление государственной услуги заявитель может скачать и распечатать с Сайта или ПГУ.

11.2. Заявитель может подать заявление о предоставлении государственной услуги в форме электронного документа с использованием ПГУ, в том числе посредством многофункциональных центров предоставления государственных и муниципальных услуг.

Заявление о предоставлении государственной услуги в форме электронного документа заполняется на ПГУ и подписывается заявителем электронной подписью.

11.3. К заявлению прилагаются:

11.3.1. Предлагаемые к установлению предельные цены на услуги присоединения и услуги по пропуску трафика на территории субъектов Российской Федерации или на всей территории Российской Федерации.

11.3.2. Расчет предлагаемых к установлению предельных цен на услуги присоединения и услуги по пропуску трафика на основе экономически обоснованных затрат и нормативной прибыли.

11.3.3. Бухгалтерская отчетность за истекший год и на последнюю отчетную дату, представляемую по формам, утвержденным Приказом Министерства финансов Российской Федерации от 02.07.2010 N 66н "О формах бухгалтерской отчетности организаций" (зарегистрирован в Минюсте России 2 августа 2010 г., регистрационный N 18023):

Бухгалтерский баланс (форма N 1);

Отчет о прибылях и убытках (форма N 2);

Отчет об изменениях капитала (форма N 3-годовая);

Отчет о движении денежных средств (форма N 4);

Приложение к бухгалтерскому балансу (форма N 5-годовая).

11.3.4. Заполненные формы налогового учета и отчетности за истекший год и на последнюю отчетную дату по формам, утвержденным Приказом Федеральной налоговой службы от 24 ноября 2011 г. N ММВ-7-11/895 "Об утверждении форм и форматов представления в электронном виде налоговой декларации и налогового расчета по авансовому платежу по налогу на имущество организаций и порядков их заполнения" (зарегистрирован в Минюсте России 12 декабря 2011 г., регистрационный N 22542):

Расчет по налогу на имущество предприятий;

Налоговая декларация по транспортному налогу;

Налоговая декларация по земельному налогу;

Налоговые декларации и расчеты по другим налогам и сборам.

11.3.5. Перечень основных, вспомогательных и совместных производственных процессов по основным видам деятельности, а также перечень неосновных видов деятельности оператора связи.

11.3.6. Сводные ведомости расходов (по статьям затрат), распределенных по производственным процессам и неосновным видам деятельности оператора связи за отчетный период.

11.3.7. Перечень используемых оператором связи баз распределения расходов с указанием значений применяемых показателей по каждой базе распределения.

11.3.8. Перечень частей сети электросвязи и расчет коэффициентов использования частей сети электросвязи нагрузкой, создаваемой в результате оказания оператором связи услуг связи.

11.3.9. Расчеты, выполненные в целях определения в соответствии с Методикой расчета:

расчетного значения амортизации;

амортизации по основным средствам связи, принятым для определения современного функционального эквивалента;

экономически обоснованных затрат на услуги электросвязи;

экономически обоснованных затрат и нормативной прибыли на услуги электросвязи (таблицы N 1, N 2 приложения N 1, таблицы N 1, N 2 приложения N 2 к Методике расчета);

нормы прибыли (рентабельности) от капитала, используемого оператором связи.

11.3.10. Отчет о доходах и расходах оператора связи на последнюю отчетную дату (таблица N 1 приложения N 1 к Методике расчета).

11.3.11. Утвержденная в установленном порядке учетная политика оператора связи.

11.3.12. Установленная внутренним документом оператора связи методика по ведению раздельного учета доходов и расходов по осуществляемым видам деятельности, оказываемым услугам связи и используемым для оказания этих услуг частям сети электросвязи.

11.4. При подаче соответствующего заявления в форме электронного документа с ПГУ копии документов, указанных в подпунктах 11.3.1 - 11.3.12 настоящего Регламента, прилагаются в сканированном виде.

11.5. Запрещается требовать от заявителя представление иных документов и информации, а также документов и информации, которые находятся в распоряжении Россвязи и иных государственных органов.

11.6. Заявитель несет ответственность за достоверность сведений, указанных в заявлении и прилагаемых документах.

В случае установления факта предоставления заявителем недостоверных сведений после принятия решения об установлении предельных цен Россвязь принимает решение об аннулировании решения, принятого по заявлению и документам, содержащим недостоверные сведения.

11.7. Заявитель, подавший заявление в форме электронного документа с ПГУ, информируется через "Личный кабинет" ПГУ:

о поступлении заявления в Россвязь;

о регистрации заявления и назначении ответственного исполнителя для рассмотрения заявления;

об отказе в предоставлении государственной услуги;

о принятии решения об установлении предельных цен.

11.8. Заявитель, подавший заявление на бумажном носителе и получивший по телефону для справок информацию о входящем номере заявления, фамилии и номере телефона ответственного исполнителя, может получить по телефону от ответственного исполнителя информацию о ходе рассмотрения заявления в соответствии с пунктом 11.7 настоящего Регламента.

Перечень документов, необходимых для предоставления государственной услуги и находящихся в распоряжении государственных органов, которые заявитель вправе представить

12. Заявитель вправе представить с заявлением об установлении предельных цен:

нотариально заверенную копию лицензии либо нотариально заверенную копию титульного листа лицензии и копию условий действия лицензии, заверенных оператором связи;

копию учредительных документов, заверенных нотариально или государственным органом, осуществляющим ведение Единого государственного реестра юридических лиц;

копию документа, подтверждающего факт внесения записи о юридическом лице в Единый государственный реестр юридических лиц, заверенного нотариально или органом, выдавшим указанный документ;

копию свидетельства о постановке юридического лица на учет в налоговом органе, заверенного нотариально или государственным органом, осуществляющим постановку на налоговый учет.

13. Запрещается требовать от заявителя представления документов и информации или осуществления действий, представление или осуществление которых не предусмотрено нормативными правовыми актами, регулирующими отношения, возникающие в связи с предоставлением государственной услуги.

14. Запрещается требовать от заявителя представления документов и информации, которые находятся в распоряжении органов, предоставляющих государственную услугу, иных государственных органов, в соответствии с нормативными правовыми актами Российской Федерации.

В случае непредставления заявителем документов, указанных в пункте 12 Регламента, данные сведения запрашиваются в Федеральной налоговой службе в виде выписки или расширенной выписки из ЕГРЮЛ в электронной форме с использованием Единой системы межведомственного электронного взаимодействия.

Перечень оснований для приостановления или отказа в предоставлении государственной услуги

15. Приостановление предоставления государственной услуги при первоначальном установлении предельных цен законодательством Российской Федерации не предусмотрено.

15.1. Приостановление предоставления государственной услуги при изменении ранее установленных предельных цен осуществляется:

по заявлению заявителя;

по решению Комиссии.

15.1.1. Заявитель вправе направить заявление с просьбой о приостановлении рассмотрения обращения с указанием причины и срока приостановления.

В этом случае срок принятия решения об установлении предельных цен, установленный в соответствии с пунктом 7 настоящего Регламента, продлевается на срок, указанный в заявлении о приостановлении рассмотрения обращения.

15.1.2. В случае невозможности принятия экспертного заключения на заседании Комиссии в связи с необходимостью получения от заявителя дополнительной информации:

заявителю направляется запрос о представлении дополнительной информации, необходимой для рассмотрения предложения об установлении цен;

назначается новая дата заседания Комиссии.

Срок предоставления дополнительной информации - 10 календарных дней с даты получения заявителем указанного запроса.

15.2. Основания для отказа в предоставлении государственной услуги.

15.2.1. Отказ в предоставлении государственной услуги при первоначальном установлении предельных цен законодательством Российской Федерации не предусмотрен.

15.2.2. Основаниями для отказа в предоставлении государственной услуги при изменении ранее установленных предельных цен являются:

превышение допустимого уровня расхождения (0% - 5% по модулю) расчетной величины критерия для оценки соответствия отчетов по результатам ведения раздельного учета расходов и доходов и данных бухгалтерской и статистической отчетности заявителя;

несоответствие проведенного заявителем расчета нормы прибыли от капитала в соответствии с Методикой расчета экономически обоснованных затрат и нормативной прибыли на услуги присоединения и услуги по пропуску трафика и на универсальные услуги связи, утвержденной Приказом Министерства информационных технологий и связи Российской Федерации от 24.05.2006 N 66, результатам, полученным ответственным лицом Россвязи.

Перечень услуг, которые являются необходимыми и обязательными для предоставления государственной услуги

16. Услуги, необходимые и обязательные для предоставления государственной услуги, действующими нормативными правовыми актами не предусмотрены. Иные органы государственной власти и организации в предоставлении государственной услуги не участвуют.

Порядок, размер и основания взимания государственной пошлины или иной платы, взимаемой за предоставление государственной услуги

17. При предоставлении государственной услуги плата с заявителя не взимается.

Порядок, размер и основания взимания платы за предоставление услуг, которые являются необходимыми и обязательными для предоставления государственной услуги

18. В связи с тем, что услуги, необходимые и обязательные для предоставления государственной услуги, действующими нормативными правовыми актами не предусмотрены и иные органы государственной власти и организации в предоставлении государственной услуги не участвуют, государственная пошлина и иная плата за предоставление таких услуг не предусмотрена.

Максимальный срок ожидания в очереди при подаче запроса о предоставлении государственной услуги

19. Максимальный срок ожидания в очереди при подаче заявления непосредственно в экспедицию Россвязи не должен превышать 15 минут.

Очередность рассмотрения заявлений устанавливается в соответствии с их регистрационным номером в СЭД.

Получение результата предоставления государственной услуги - уведомления о принятом решении - непосредственно заявителем действующими нормативными правовыми актами не предусмотрено.

Срок и порядок регистрации заявления о предоставлении государственной услуги

20. Заявления, поступившие в Россвязь почтовым отправлением, непосредственно в экспедицию Россвязи или через ПГУ, регистрируются в СЭД должностными лицами Россвязи, ответственными за делопроизводство, не позднее рабочего дня, следующего за днем его получения.

20.1. В СЭД вносятся следующие данные:

наименование (фирменное наименование), организационно-правовая форма, место нахождения юридического лица;

номер и дата исходящего документа;

краткое содержание заявления;

фамилия, имя, отчество (при наличии) лица, подписавшего заявление;

входящий номер и дата регистрации заявления.

20.2. Заявление сохраняется в СЭД в сканированном виде.

20.3. Зарегистрированное заявление передается начальнику Управления, о чем делается отметка в СЭД.

20.4. Предоставление государственной услуги осуществляет Отдел универсальных услуг и мониторинга сетей связи Управления Россвязи (далее - отдел).

20.5. Начальник Управления направляет заявление начальнику отдела, который в течение рабочего дня назначает ответственное лицо для рассмотрения поступившего заявления.

Требования к помещениям, в которых предоставляется государственная услуга

21. Помещение для предоставления государственной услуги обеспечивается необходимым оборудованием (компьютерами, средствами связи, оргтехникой), канцелярскими принадлежностями, информационными и справочными материалами, стульями и столами, а также системами кондиционирования воздуха и средствами пожаротушения.

Каждое рабочее место должностных лиц отдела должно быть оборудовано персональным компьютером, обеспечивающим доступ к Единой информационной системе Россвязи, в которой размещен Реестр.

Показатели доступности и качества предоставления государственной услуги

22. Показателями доступности и качества предоставления государственной услуги являются:

достаточность взаимодействия заявителя с должностными лицами Россвязи только при направлении заявления и получении уведомления о принятом решении;

подробное информирование заявителя о порядке предоставления государственной услуги, в том числе с использованием Сайта и ПГУ;

предоставление заявителю возможности подачи заявления как на бумажном носителе, так и в форме электронного документа;

возможность получения заявителем информации о ходе ее предоставления в условиях отсутствия необходимости личного контакта заявителя с должностными лицами Россвязи;

выполнение должностными лицами Россвязи сроков предоставления государственной услуги.

23. Требования, учитывающие особенности предоставления государственной услуги в многофункциональных центрах предоставления государственных и муниципальных услуг, не устанавливаются.

III. Состав, последовательность и сроки выполнения административных процедур (действий), требования к порядку их выполнения, в том числе особенности выполнения административных процедур (действий) в электронной форме

24. Предоставление государственной услуги включает следующие административные процедуры:

предоставление государственной услуги по первоначальному установлению предельных цен;

предоставление государственной услуги по изменению ранее установленных предельных цен.

Предоставление государственной услуги по первоначальному установлению предельных цен

25. Основанием для начала предоставления государственной услуги является поступление в Россвязь заявления о первоначальном установлении предельных цен.

25.1. Максимальный срок исполнения административной процедуры - 40 дней.

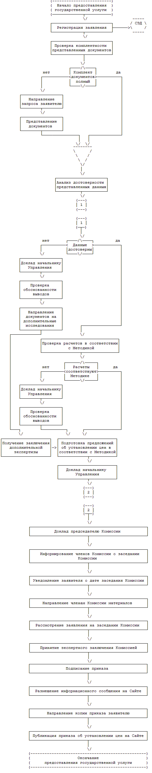
25.2. Блок-схема административной процедуры приведена в приложении N 4 настоящего Регламента. Условные обозначения к блок-схеме приведены в приложении N 3 настоящего Регламента.

25.3. Административная процедура включает следующие административные действия:

подготовка решения о первоначальном установлении предельных цен;

подготовка проекта приказа, утверждение и регистрация приказа;

уведомление заявителя о принятом решении (направление копии приказа).

25.4. Результатом исполнения административной процедуры является направление заявителю копии приказа об установлении предельных цен.

25.5. Ответственное лицо осуществляет анализ достоверности представленных данных в соответствии с требованиями, установленными Приказом Министерства информационных технологий и связи Российской Федерации от 02.05.2006 N 54 "Об утверждении Порядка ведения операторами связи раздельного учета доходов и расходов по осуществляемым видам деятельности, оказываемым услугам связи и используемым для оказания этих услуг частям сети электросвязи" (далее - Порядок ведения раздельного учета).

Ответственное лицо производит сравнение данных из отчетов по результатам ведения раздельного учета доходов и расходов данным бухгалтерской и статистической отчетности операторов связи.

Для оценки соответствия данных рассчитывается ряд критериев:

частный критерий расхождения показателей доходов по данным раздельного учета и бухгалтерской отчетности;

частный критерий расхождения показателей доходов по данным раздельного учета и данных статистической отчетности;

частный критерий расхождения показателей расходов по данным раздельного учета и данных бухгалтерской отчетности;

интегральный критерий расхождения показателей доходов и расходов по данным раздельного учета и соответствующих данных бухгалтерской и статистической отчетности.

Результаты расчетов соответствующих критериев заносятся в графу "значение показателя" формы расчета критериев соответствия отчетов по результатам ведения раздельного учета расходов и доходов и данных бухгалтерской и статистической отчетности операторов связи, приведенной в приложении N 7 к настоящему Регламенту.

25.5.1. В случае, если расчетная величина критерия для оценки соответствия отчетов по результатам ведения раздельного учета расходов и доходов и данных бухгалтерской и статистической отчетности оператора связи превышает допустимый уровень расхождения (0% - 5% по модулю), ответственное лицо делает вывод о несоответствии результатов ведения раздельного учета доходов и расходов оператора связи данным бухгалтерской и статистической отчетности (нарушение требования пункта 16 Порядка ведения раздельного учета) и докладывает об этом начальнику отдела.

25.5.2. Начальник отдела проверяет обоснованность выводов ответственного лица и представляет начальнику Управления предложение о направлении копии обращения с предложением об установлении предельных цен на электронном носителе лицам, осуществляющим исследования (экспертизы).

25.5.3. Ответственное лицо направляет копию обращения с предложением об установлении цен лицам, осуществляющим исследования (экспертизы).

25.6. В соответствии с Методикой расчета ответственное лицо осуществляет:

25.6.1. Проверку правильности включения в состав экономически обоснованных затрат соответствующих расходов;

25.6.2. Анализ результатов расчетов экономически обоснованных затрат в соответствии с образцом формы таблицы 1, приведенной в приложении N 2 к Методике расчета.

В случае установления расхождения эксперт делает вывод о несоответствии результатов расчета предельных цен требованиям, изложенным в Методике расчета;

25.6.3. Верификацию расчета нормы прибыли от капитала в соответствии с Методикой расчета;

25.6.4. Проверку правильности расчета нормы прибыли (рентабельности) от капитала, определяемой как среднее арифметическое значение оценок, полученных при расчете нормы прибыли (рентабельности) от капитала;

25.6.5. Анализ проведения расчета размера нормативной прибыли по i-й регулируемой услуге электросвязи до налогообложения (НДС и налог на прибыль) за отчетный период;

25.6.6. Проверку правильности расчета нормативной прибыли на услуги электросвязи.

25.7. По результатам проведенных проверок и анализа в соответствии с подпунктами 25.6.1 - 25.6.6 ответственное лицо выявляет отклонения при расчете нормы прибыли от капитала и обоснованность применения вышеуказанного показателя при расчете размера нормативной прибыли.

В случае установления расхождения ответственное лицо делает вывод о несоответствии расчета нормы прибыли от капитала требованиям Методики расчета и докладывает об этом начальнику отдела.

25.8. Начальник отдела проверяет обоснованность выводов ответственного лица и докладывает начальнику Управления решение о подготовке проекта предложений об установлении предельных цен в соответствии с Методикой расчета.

25.9. Ответственное лицо в соответствии с Методикой расчета осуществляет подготовку проекта предложений об установлении предельных цен с учетом:

рассмотренных документов и материалов, представленных оператором связи;

предельных цен, установленных для других операторов связи, имеющих аналогичные (сходные) условия деятельности;

заключения по итогам проведения исследования и экспертиз (при наличии).

25.10. Проект предлагаемых к установлению Россвязью предельных цен с проведенным анализом поступивших предложений и всеми аналитическими материалами ответственное лицо докладывает начальнику отдела.

25.11. Начальник отдела проверяет обоснованность выводов ответственного лица и докладывает результаты рассмотрения обращения оператора связи об установлении предельных цен и проект повестки заседания Комиссии начальнику Управления, который докладывает их Председателю Комиссии.

Председатель комиссии назначает срок, место проведения заседания Комиссии и утверждает повестку не позднее чем за 7 дней до даты заседания Комиссии.

25.12. Начальник отдела осуществляет организационно-техническое обеспечение деятельности Комиссии.

25.13. Ответственное лицо не позднее чем:

за 6 дней до даты заседания Комиссии информирует членов Комиссии о дате заседания и рассматриваемых вопросах;

за 5 дней до даты заседания Комиссии уведомляет заявителя, в отношении которого рассматривается вопрос об установлении предельных цен, о времени и месте проведения заседания Комиссии;

за 4 дня до даты заседания Комиссии направляет членам Комиссии материалы, указанные в подпункте 25.14 настоящего Регламента.

25.14. Комиссия на своем заседании рассматривает следующие материалы:

предложения об установлении предельных цен с обосновывающими материалами, представленными оператором связи;

предлагаемые к установлению Россвязью проекты предельных цен с проведенным анализом предложений;

информацию о предельных ценах, установленных для других операторов связи, имеющих аналогичные (сходные) условия деятельности;

проект протокольного решения Комиссии об обоснованности (необоснованности) предлагаемых к установлению Россвязью предельных цен;

заключение по итогам проведения исследования и экспертиз (при наличии).

25.15. Решение об обоснованности предлагаемых к установлению предельных цен принимается на заседании Комиссии на основании рассмотрения представленных материалов, их обсуждения, заслушивания мнения членов Комиссии по рассматриваемому вопросу и пояснения представителей оператора связи.

25.16. Ответственное лицо на основании принятого Комиссией экспертного заключения готовит проект приказа Россвязи об установлении предельных цен оператору связи.

Начальник отдела проверяет подготовленный ответственным лицом проект приказа и представляет его начальнику Управления для проверки и визирования у соответствующих должностных лиц.

Завизированный установленным порядком проект приказа представляется Руководителю Россвязи для утверждения.

25.17. После подписания приказа и его регистрации ответственное лицо в течение:

5 дней направляет заявителю копию указанного Приказа;

7 дней публикует на Сайте приказ об установлении предельных цен оператору связи.

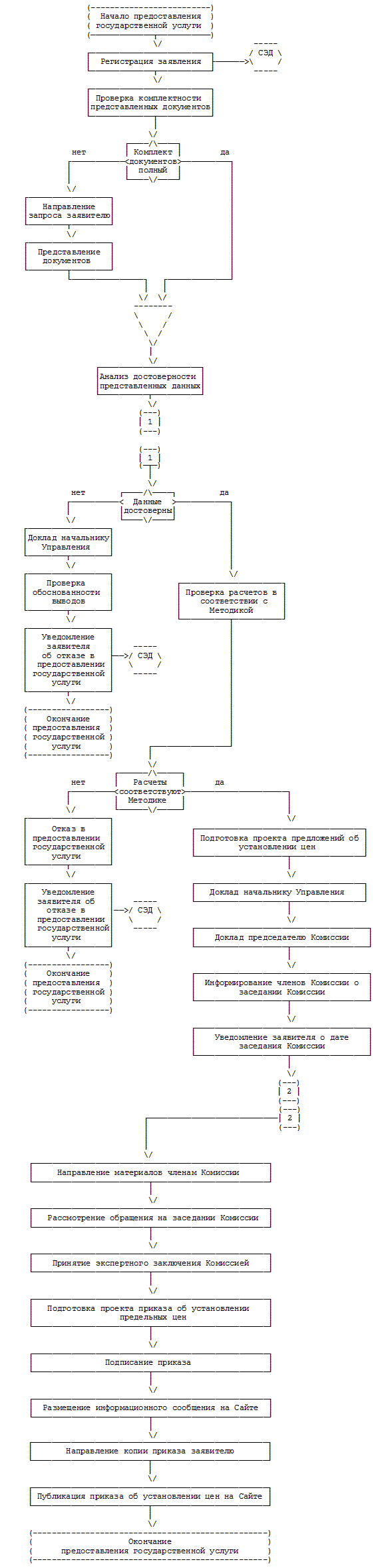
Предоставление государственной услуги по изменению ранее установленных предельных цен

26. Основанием для начала предоставления государственной услуги является поступление в Россвязь заявления об изменении ранее установленных предельных цен.

26.1. Максимальный срок исполнения административной процедуры - 40 дней.

Блок-схема административной процедуры приведена в приложении N 5 к настоящему Регламенту.

Условные обозначения к блок-схеме приведены в приложении N 3 настоящего Регламента.

26.2. Административная процедура включает следующие административные действия:

подготовка решения об изменении ранее установленных предельных цен;

подготовка проекта приказа, утверждение и регистрация приказа;

направление заявителю копии приказа.

26.3. Результатом исполнения административной процедуры является направление заявителю копии приказа.

26.4. Ответственное лицо:

осуществляет анализ достоверности представленных данных в соответствии с требованиями Порядка ведения раздельного учета;

проверяет соответствие данных из отчетов по результатам ведения раздельного учета доходов и расходов данным бухгалтерской и статистической отчетности операторов связи.

Для оценки соответствия данных рассчитывается ряд критериев:

частный критерий расхождения показателей доходов по данным раздельного учета и бухгалтерской отчетности;

частный критерий расхождения показателей доходов по данным раздельного учета и данных статистической отчетности;

частный критерий расхождения показателей расходов по данным раздельного учета и данных бухгалтерской отчетности;

интегральный критерий расхождения показателей доходов и расходов по данным раздельного учета и соответствующих данных бухгалтерской и статистической отчетности.

26.5. Результаты расчетов соответствующих критериев заносятся в графу "значение показателя" формы расчета критериев соответствия отчетов по результатам ведения раздельного учета расходов и доходов и данных бухгалтерской и статистической отчетности операторов связи, приведенной в приложении N 7 к настоящему Регламенту.

26.6. В случае, если расчетная величина критерия для оценки соответствия отчетов по результатам ведения раздельного учета расходов и доходов и данных бухгалтерской и статистической отчетности оператора связи превышает допустимый уровень расхождения (0% - 5% по модулю), ответственное лицо делает вывод о несоответствии результатов ведения раздельного учета доходов и расходов оператора связи данным бухгалтерской и статистической отчетности (нарушение требования пункта 16 Порядка ведения раздельного учета) и докладывает об этом начальнику отдела.

26.7. Начальник отдела проверяет обоснованность выводов ответственного лица и докладывает начальнику Управления об отказе в предоставлении государственной услуги, который подписывает уведомление с обоснованием отказа в предоставлении государственной услуги.

Уведомление направляется по адресу, указанному в заявлении, в срок, не превышающий 30 дней со дня регистрации заявления в СЭД.

26.8. В случае, если расчетная величина критерия для оценки соответствия отчетов по результатам ведения раздельного учета расходов и доходов и данных бухгалтерской и статистической отчетности оператора связи не превышает допустимый уровень расхождения (0% - 5% по модулю), ответственное лицо в соответствии с Методикой расчета осуществляет:

26.8.1. Проверку включения в состав экономически обоснованных затрат соответствующих расходов;

26.8.2. Анализ результатов расчетов экономически обоснованных затрат в соответствии с образцом формы таблицы 1, приведенной в приложении N 2 к Методике расчета.

В случае установления расхождения эксперт делает вывод о несоответствии результатов расчета предельных цен требованиям, изложенным в Методике;

26.8.3. Верификацию расчета нормы прибыли от капитала в соответствии с Методикой расчета;

26.8.4. Проверку правильности расчета нормы прибыли (рентабельности) от капитала, определяемой как среднее арифметическое значение оценок, полученных при расчете нормы прибыли (рентабельности) от капитала;

26.8.5. Анализ проведения расчета размера нормативной прибыли по i-й регулируемой услуге электросвязи до налогообложения (НДС и налог на прибыль) за отчетный период;

26.8.6. Проверку результатов расчета нормативной прибыли на услуги электросвязи.

26.9. По результатам проведенных проверок и анализа в соответствии с подпунктами 26.8.1 - 26.8.6 ответственное лицо выявляет отклонения при расчете нормы прибыли от капитала и обоснованности применения вышеуказанного показателя при расчете размера нормативной прибыли.

26.9.1. В случае установления расхождения ответственное лицо делает вывод о несоответствии расчета нормы прибыли от капитала требованиям Методики расчета и докладывает об этом начальнику отдела.

26.9.2. Начальник отдела проверяет обоснованность выводов ответственного лица и докладывает начальнику Управления об отказе в предоставлении государственной услуги, который подписывает уведомление с обоснованием такого отказа.

Уведомление направляется по адресу, указанному в заявлении, в срок, не превышающий 30 дней со дня регистрации заявления в СЭД.

26.9.3. В случае отсутствия расхождения ответственное лицо в соответствии с Методикой расчета осуществляет подготовку предложений об установлении предельных цен с учетом:

рассмотренных документов и материалов, представленных оператором связи;

предельных цен, установленных при первоначальном их установлении;

предельных цен, установленных для других операторов связи, имеющих аналогичные (сходные) условия деятельности;

заключения по итогам проведения исследования и экспертиз (при их наличии).

26.10. Проект предлагаемых к установлению Россвязью предельных цен с проведенным анализом поступивших предложений и всеми аналитическими материалами ответственное лицо представляет начальнику отдела.

26.11. Начальник отдела проверяет обоснованность выводов ответственного лица и докладывает результаты рассмотрения обращения оператора связи об установлении предельных цен и проект повестки заседания Комиссии начальнику Управления, который докладывает их Председателю Комиссии.

Председатель Комиссии назначает срок, место проведения заседания Комиссии и утверждает повестку не позднее чем за 7 дней до даты заседания Комиссии.

26.12. Начальник отдела осуществляет организационно-техническое обеспечение деятельности Комиссии.

26.13. Ответственное лицо не позднее чем:

за 6 дней до даты заседания Комиссии информирует членов Комиссии о дате заседания и рассматриваемых вопросах;

за 5 дней до даты заседания Комиссии уведомляет оператора связи, в отношении которого рассматривается вопрос об установлении предельных цен, о времени и месте проведения заседания Комиссии.

26.14. Комиссия на своем заседании рассматривает следующие материалы:

предложения об установлении предельных цен с обосновывающими материалами, представленные оператором связи;

предлагаемые к установлению Россвязью проекты предельных цен с результатами проведенного анализа предложений;

информацию о предельных ценах, установленных Россвязью при первоначальном их установлении;

информацию о предельных ценах, установленных для других операторов связи, имеющих аналогичные (сходные) условия деятельности;

проект протокольного решения Комиссии об обоснованности (необоснованности) предлагаемых к установлению Россвязью предельных цен;

заключение по итогам проведения исследования и экспертиз (при наличии).

26.15. Решение об обоснованности предлагаемых к установлению предельных цен принимается на заседании Комиссии на основании рассмотрения представленных материалов, их обсуждения, заслушивания мнения членов Комиссии по рассматриваемому вопросу и пояснения представителей оператора связи.

26.16. Ответственное лицо на основании принятого Комиссией экспертного заключения готовит проект приказа Россвязи об установлении предельных цен оператору связи.

Начальник отдела проверяет подготовленный ответственным лицом проект приказа и представляет его начальнику Управления для проверки и визирования у соответствующих должностных лиц.

Завизированный установленным порядком проект приказа представляется Руководителю Россвязи на утверждение.

Если заявление поступило в форме электронного документа с ПГУ, заявитель через "Личный кабинет" ПГУ информируется о принятом решении.

26.17. Ответственный исполнитель готовит сопроводительное письмо с приложением копии приказа.

Начальник отдела проверяет письмо и представляет его на подпись начальнику Управления.

Должностными лицами Россвязи, ответственными за делопроизводство, письмо направляется по почтовому адресу, указанному в заявлении.

Максимальный срок исполнения административного действия - 5 дней.

27. Публикация информации о принятом Россвязью решении об установлении предельных цен и публикация приказа об их установлении.

27.1. Публикация информации об установленных Россвязью предельных ценах осуществляется на Сайте Россвязи.

27.2. Ответственное лицо готовит информационное сообщение для публикации на Сайте об установлении Россвязью предельных цен оператору связи.

IV. Формы контроля за исполнением административного регламента

Порядок осуществления текущего контроля за соблюдением и исполнением ответственными должностными лицами положений регламента и иных нормативных правовых актов, устанавливающих требования к предоставлению государственной услуги

28. Текущий контроль за исполнением Регламента осуществляется в форме регулярного мониторинга соблюдения ответственными лицами положений Регламента и действующих нормативных правовых актов, устанавливающих требования к предоставлению государственной услуги.

28.1. Текущий контроль проводится начальником Управления и начальником отдела.

28.2. В ходе текущего контроля должностными лицами проверяется:

соблюдение сроков исполнения административных процедур;

последовательность исполнения административных процедур;

правомерность отказа в предоставлении государственной услуги.

28.3. По результатам текущего контроля начальником Управления и начальником отдела даются указания по устранению выявленных нарушений и проверяется их устранение.

Порядок и периодичность осуществления плановых и внеплановых проверок полноты и качества предоставления государственной услуги, в том числе порядок и формы контроля за полнотой и качеством предоставления государственной услуги

29. Плановые проверки полноты и качества предоставления государственной услуги проводятся не реже двух раз в год.

29.1. Плановые проверки проводятся должностными лицами:

заместителем руководителя Россвязи;

начальником Управления.

29.2. В ходе плановых проверок должностными лицами проверяются:

знание ответственными лицами требований настоящего Регламента и действующих нормативных правовых актов, устанавливающих требования к предоставлению государственной услуги;

соблюдение ответственными лицами сроков и последовательности исполнения административных действий;

правильность и своевременность информирования операторов связи по процедурам предоставления государственных услуг в соответствии с поступившими заявлениями;

своевременность информирования заявителей о ходе предоставления государственной услуги;

устранение нарушений и недостатков, выявленных в ходе предыдущей плановой проверки.

29.3. По результатам плановой проверки проверяющим даются указания начальнику отдела по устранению выявленных нарушений и недостатков.

29.4. Внеплановые проверки предоставления государственной услуги проводятся при наличии жалоб на действия (бездействие) должностного лица, а также на принимаемые им решения при предоставлении государственной услуги.

Ответственность должностных лиц федерального органа исполнительной власти за решения и действия (бездействие), принимаемые (осуществляемые) ими в ходе предоставления государственной услуги

30. Персональная ответственность за предоставление государственной услуги закрепляется в должностных регламентах работников Россвязи, ответственных за предоставление государственной услуги.

31. В случае выявления нарушений требований настоящего Регламента, законодательства Российской Федерации или прав заявителей, за решения и действия (бездействие), связанные с предоставлением государственной услуги, осуществляется привлечение виновных должностных лиц Россвязи к ответственности в соответствии с законодательством Российской Федерации.

32. При привлечении к ответственности виновных должностных лиц Россвязи за нарушения требований настоящего Регламента, законодательства Российской Федерации или прав заявителей по результатам внеплановой проверки лицам, по чьим обращениям (жалобам) проводилась проверка, направляется в письменной форме сообщение о мерах, принятых в отношении соответствующих виновных должностных лиц Россвязи, в течение десяти дней со дня принятия таких мер.

Положения, характеризующие требования к порядку и формам контроля за предоставлением государственной услуги, в том числе со стороны граждан, их объединений и организаций

33. Контроль за предоставлением государственной услуги может осуществляться в том числе со стороны граждан, их объединений и организаций.

33.1. Формой такого контроля может быть анализ:

решений, принятых Россвязью при предоставлении государственной услуги;

сроков рассмотрения заявлений;

качества информирования о порядке предоставления государственной услуги, в том числе при информировании по телефону;

своевременности публикации приказов об установлении предельных цен.

33.2. По результатам анализа граждане, их объединения и организации вправе направить соответствующее обращение в Россвязь с предложениями и замечаниями по предоставлению государственной услуги.

Форма обращения свободная.

33.3. Рассмотрение обращения осуществляется в порядке и сроки, установленные для рассмотрения жалоб.

33.4. О результатах рассмотрения обращения граждане, их объединения и организации информируются установленным порядком.

V. Досудебный (внесудебный) порядок обжалования решений и действий (бездействия) органа, предоставляющего государственную услугу, а также его должностных лиц

34. Заявители государственной услуги, указанные в пункте 2 настоящего Регламента, могут обратиться с жалобой на действия (бездействие) Россвязи и ее должностных лиц и решения, принятые (осуществляемые) в ходе предоставления государственной услуги.

35. Предметом досудебного (внесудебного) обжалования действий (бездействия) Россвязи и ее должностных лиц являются:

нарушение срока регистрации запроса заявителя о предоставлении государственной услуги;

нарушение срока предоставления государственной услуги;

требование у заявителя документов, не предусмотренных нормативными правовыми актами Российской Федерации для предоставления государственной услуги;

отказ в приеме документов, предоставление которых предусмотрено нормативными правовыми актами Российской Федерации для предоставления государственной услуги, у заявителя;

отказ в предоставлении государственной услуги, если основания отказа не предусмотрены федеральными законами и принятыми в соответствии с ними иными нормативными правовыми актами Российской Федерации;

затребование с заявителя при предоставлении государственной услуги платы, не предусмотренной нормативными правовыми актами Российской Федерации;

отказ Россвязи или должностного лица Россвязи в исправлении допущенных опечаток и ошибок в выданных в результате предоставления государственной услуги документах либо нарушение установленного срока таких исправлений.

36. Жалоба подается в письменной форме на бумажном носителе либо в электронной форме.

37. Жалоба (претензия) на бумажном носителе направляется заявителем в Россвязь почтовым отправлением по адресу, указанному в пункте 3.1 настоящего Регламента, либо передается должностным лицам Россвязи при личном приеме.

38. Жалоба (претензия) в электронной форме направляется с использованием сети Интернет, Сайта, ПГУ или по электронной почте по адресу, указанному в пункте 3.3 настоящего Регламента, в том числе через многофункциональный центр предоставления государственных и муниципальных услуг.

39. Жалоба (претензия) на решение, принятое руководителем Россвязи, а также в случае несогласия с ранее принятым решением на жалобу (претензию) - подается в вышестоящий орган государственной власти.

Вышестоящим органом государственной власти, которому может быть адресована жалоба (претензия) в досудебном (внесудебном) порядке, является Министерство связи и массовых коммуникаций Российской Федерации.

Почтовый адрес Министерства связи и массовых коммуникаций Российской Федерации: ул. Тверская, д. 7, Москва, 125375.

Адрес Сайта в сети Интернет: www.minsvyaz.ru или www.минсвязь.рф.

Адрес электронной почты: office@minsvyaz.ru.

40. Жалоба должна содержать:

наименование органа, предоставляющего государственную услугу, должностного лица органа, предоставляющего государственную услугу, либо государственного служащего, решения и действия (бездействие) которых обжалуются;

наименование, организационно-правовая форма, адрес места нахождения для заявителя - юридического лица, фамилия, имя, отчество (последнее - при наличии), адрес места жительства для заявителя - физического лица, а также номер (номера) контактного телефона, адрес (адреса) электронной почты (при наличии) и почтовый адрес, по которым должен быть направлен ответ заявителю;

сведения об обжалуемых решениях и действиях (бездействии) Россвязи, должностного лица Россвязи, предоставляющего государственную услугу, либо государственного служащего;

доводы, на основании которых заявитель не согласен с решением и действиями (бездействием) Россвязи, должностного лица Россвязи, предоставляющего государственную услугу, либо государственного служащего.

Заявителем могут быть представлены документы (при наличии), подтверждающие доводы заявителя, либо их копии.

41. Рассмотрение жалобы (претензии) прекращается по письменному заявлению заявителя.

42. Основанием для начала процедуры досудебного (внесудебного) обжалования является получение Россвязью жалобы (претензии).

43. Заявитель имеет право на получение информации и документов, необходимых для обоснования и рассмотрения жалобы (претензии), связанных с предоставлением государственной услуги.

44. Срок рассмотрения жалобы (претензии) - 5 рабочих дней со дня регистрации ее в СЭД в случае обжалования отказа в приеме документов либо в исправлении допущенных опечаток и ошибок в выданных в результате предоставления государственной услуги документах и 15 рабочих дней - в остальных случаях.

45. По результатам рассмотрения жалобы принимается одно из следующих решений:

удовлетворить жалобу;

удовлетворить жалобу, в том числе в форме отмены принятого решения, исправления допущенных Россвязью опечаток и ошибок в выданных в результате предоставления государственной услуги документах, возврата заявителю денежных средств, взимание которых не предусмотрено нормативными правовыми актами Российской Федерации;

отказать в удовлетворении жалобы.

46. Не позднее дня, следующего за днем принятия решения, заявителю в письменной форме и по желанию заявителя в электронной форме направляется мотивированный ответ о результатах рассмотрения жалобы.

47. В случае установления в ходе или по результатам рассмотрения жалобы признаков состава административного правонарушения или преступления должностное лицо, наделенное полномочиями по рассмотрению жалоб, незамедлительно направляет имеющиеся материалы в органы прокуратуры.

Приложение N 1
к Административному регламенту
Федерального агентства связи
по предоставлению государственной
услуги по регулированию цен
на услуги присоединения и услуги
по пропуску трафика, оказываемые
операторами, занимающими
существенное положение в сети
связи общего пользования

ОБРАЗЕЦ ЗАЯВЛЕНИЯ ОБ УСТАНОВЛЕНИИ ПРЕДЕЛЬНЫХ ЦЕН

(на бланке оператора связи)

1. Заявитель: _______________________________________________________________________________________________

Место нахождения ___________________________________________________________________________________________

(место жительства): _________________________________________________________________________________________

Почтовый адрес:  
  (адрес для переписки)

ИНН (КПП): ______________________________ Телефон: _______________________________ Факс: _____________________

2. Основание для рассмотрения обращения <*>: _________________________________________________________________

___________________________________________________________________________________________________________

Приложение <**>: ___________________________________________________________________________________________

___________________________________________________________________________________________________________

   
(должность)   (подпись, фамилия, инициалы)
    М.П.

<*> - Основание для направления заявления:

уведомление о включении оператора связи в реестр операторов, занимающих существенное положение в сети связи общего пользования (дата и номер уведомления, дата его получения) - при первоначальном установлении предельных цен;

изменение показателей сети связи - при изменении ранее установленных предельных цен.

<**> - Прилагаемые документы в соответствии с приложением N 2 к настоящему Регламенту.

Приложение N 2
к Административному регламенту
Федерального агентства связи
по предоставлению государственной
услуги по регулированию цен
на услуги присоединения и услуги
по пропуску трафика, оказываемые
операторами, занимающими
существенное положение в сети
связи общего пользования

ПЕРЕЧЕНЬ ДОКУМЕНТОВ, ПРИЛАГАЕМЫХ К ЗАЯВЛЕНИЮ ОБ УСТАНОВЛЕНИИ ПРЕДЕЛЬНЫХ ЦЕН

1. Предлагаемые к установлению предельные цены на услуги присоединения и услуги по пропуску трафика на территории субъектов Российской Федерации или на всей территории Российской Федерации.

2. Расчет предлагаемых к установлению предельных цен на услуги присоединения и услуги по пропуску трафика на основе экономически обоснованных затрат и нормативной прибыли.

3. Бухгалтерская отчетность за истекший год и на последнюю отчетную дату, представляемая по формам, утвержденным Приказом Министерства финансов Российской Федерации от 02.07.2010 N 66н "О формах бухгалтерской отчетности организаций" (зарегистрирован в Минюсте России 2 августа 2010 г., регистрационный N 18023):

Бухгалтерский баланс (форма N 1);

Отчет о прибылях и убытках (форма N 2);

Отчет об изменениях капитала (форма N 3-годовая);

Отчет о движении денежных средств (форма N 4);

Приложение к бухгалтерскому балансу (форма N 5-годовая).

4. Заполненные формы налогового учета и отчетности за истекший год и на последнюю отчетную дату по формам, утвержденным Приказом Федеральной налоговой службы от 24 ноября 2011 г. N ММВ-7-11/895 "Об утверждении форм и форматов представления в электронном виде налоговой декларации и налогового расчета по авансовому платежу по налогу на имущество организаций и порядков их заполнения" (зарегистрирован в Минюсте России 12 декабря 2011 г., регистрационный N 22542):

Расчет по налогу на имущество предприятий;

Налоговая декларация по транспортному налогу;

Налоговая декларация по земельному налогу;

Налоговые декларации и расчеты по другим налогам и сборам.

5. Перечень основных, вспомогательных и совместных производственных процессов по основным видам деятельности, а также перечень неосновных видов деятельности оператора связи.

6. Сводные ведомости расходов (по статьям затрат), распределенных по производственным процессам и неосновным видам деятельности оператора связи за отчетный период.

7. Перечень используемых оператором связи баз распределения расходов с указанием значений применяемых показателей по каждой базе распределения.

8. Перечень частей сети электросвязи и расчет коэффициентов использования частей сети электросвязи нагрузкой, создаваемой в результате оказания оператором связи услуг связи.

9. Расчеты, выполненные в целях определения в соответствии с Методикой расчета:

расчетного значения амортизации;

амортизации по основным средствам связи, принятым для определения современного функционального эквивалента;

экономически обоснованных затрат на услуги электросвязи;

экономически обоснованных затрат и нормативной прибыли на услуги электросвязи (таблицы N 1, N 2 приложения N 1, таблицы N 1, N 2 приложения N 2 к Методике расчета);

нормы прибыли (рентабельности) от капитала, используемого оператором связи.

10. Отчет о доходах и расходах оператора связи на последнюю отчетную дату (таблица N 1 приложения N 1 к Методике расчета).

11. Учетная политика оператора связи.

12. Установленная внутренним документом оператора связи методика по ведению раздельного учета доходов и расходов по осуществляемым видам деятельности, оказываемым услугам связи и используемым для оказания этих услуг частям сети электросвязи.

Приложение N 3
к Административному регламенту
Федерального агентства связи
по предоставлению государственной
услуги по регулированию цен
на услуги присоединения и услуги
по пропуску трафика, оказываемые
операторами, занимающими
существенное положение в сети
связи общего пользования

УСЛОВНЫЕ ОБОЗНАЧЕНИЯ НА БЛОК-СХЕМАХ ПОСЛЕДОВАТЕЛЬНОСТИ ДЕЙСТВИЙ ПРИ ИСПОЛНЕНИИ ГОСУДАРСТВЕННОЙ УСЛУГИ

Приложение N 4
к Административному регламенту
Федерального агентства связи
по предоставлению государственной
услуги по регулированию цен
на услуги присоединения и услуги
по пропуску трафика, оказываемые
операторами, занимающими
существенное положение в сети
связи общего пользования

БЛОК-СХЕМА АДМИНИСТРАТИВНОЙ ПРОЦЕДУРЫ ПО РАССМОТРЕНИЮ ЗАЯВЛЕНИЯ О ПЕРВОНАЧАЛЬНОМ УСТАНОВЛЕНИИ ПРЕДЕЛЬНЫХ ЦЕН

Приложение N 5
к Административному регламенту
Федерального агентства связи
по предоставлению государственной
услуги по регулированию цен
на услуги присоединения и услуги
по пропуску трафика, оказываемые
операторами, занимающими
существенное положение в сети
связи общего пользования

БЛОК-СХЕМА АДМИНИСТРАТИВНОЙ ПРОЦЕДУРЫ ПО РАССМОТРЕНИЮ ЗАЯВЛЕНИЯ ОБ ИЗМЕНЕНИИ РАНЕЕ УСТАНОВЛЕННЫХ ПРЕДЕЛЬНЫХ ЦЕН

Приложение N 6
к Административному регламенту
Федерального агентства связи
по предоставлению государственной
услуги по регулированию цен
на услуги присоединения и услуги
по пропуску трафика, оказываемые
операторами, занимающими
существенное положение в сети
связи общего пользования

ОБРАЗЕЦ УЧЕТА ДОКУМЕНТОВ, ПРЕДСТАВЛЯЕМЫХ ЗАЯВИТЕЛЕМ

N п/п Состав представленных материалов
1. Заявление об установлении предельных цен на услуги присоединения и услуги по пропуску трафика
2. Предлагаемые к установлению предельные цены на услуги присоединения и услуги по пропуску трафика в субъекте Российской Федерации, за которым закреплен код географически определенной зоны нумерации
3. Расчет предлагаемых к установлению предельных цен на услуги присоединения на основе экономически обоснованных затрат и нормативной прибыли, по которым представлены данные раздельного учета доходов и расходов в форме таблицы N 1 "Отчет о доходах и расходах оператора связи (квартальный)" Приложения N 1 к Порядку ведения раздельного учета
3.1. Расчет предлагаемых предельных цен на услуги присоединения раздельно по видам применяемых технологий (аналоговая линия, канал ТЧ, цифровой канал Е-1, оборудование синхронной цифровой иерархии STM-1, 4 и т.п.)
4. Расчет предлагаемых к установлению предельных цен на услуги по пропуску трафика на основе экономически обоснованных затрат и нормативной прибыли, по которым представлены данные раздельного учета доходов и расходов в форме таблицы N 1 "Отчет о доходах и расходах оператора связи (квартальный)" приложения N 1 к Порядку ведения раздельного учета
4.1. Расчет предлагаемых к установлению предельных цен на услуги по пропуску трафика на сеть другого оператора связи раздельно в отношении завершения вызова на сеть фиксированной телефонной связи, сеть подвижной радиотелефонной связи, сеть подвижной радиосвязи и сеть подвижной спутниковой радиосвязи
5. Бухгалтерская отчетность за истекший год и на последнюю отчетную дату, представляемую по формам, утвержденным Министерством финансов Российской Федерации:
5.1. Бухгалтерский баланс (форма N 1) (квартальная и годовая)
5.2. Отчет о прибылях и убытках (форма N 2) (квартальная и годовая)
5.3. Отчет об изменениях капитала (форма N 3-годовая)
5.4. Отчет о движении денежных средств (форма N 4) (квартальная и годовая)
5.5. Приложение к бухгалтерскому балансу (форма N 5-годовая)
6. Заполненные формы налогового учета и отчетности за истекший год и на последнюю отчетную дату:
6.1. Расчет по налогу на имущество предприятий
6.2. Налоговая декларация по транспортному налогу
6.3. Налоговая декларация по земельному налогу
6.4. Налоговые декларации и расчеты по другим налогам и сборам
7. Перечень основных, вспомогательных и совместных производственных процессов по основным видам деятельности, а также перечень неосновных видов деятельности оператора связи
8. Сводные ведомости расходов (по статьям затрат), распределенных по производственным процессам и неосновным видам деятельности оператора связи за отчетный период
9. Перечень используемых оператором связи баз распределения расходов:
9.1. Значения применяемых показателей по каждой базе распределения
10. Перечень частей сети электросвязи
11. Расчет коэффициентов использования частей сети электросвязи нагрузкой, создаваемой в результате оказания оператором связи услуг связи в соответствии с перечнем частей сети электросвязи
12. Расчеты, выполненные в соответствии с Методикой расчета:
12.1. Расчетного значения амортизации (таблица N 1 Приложения N 1 к Методике расчета)
12.2. Амортизации по основным средствам связи, принятым для определения современного функционального эквивалента (таблица N 2 Приложения N 1 к Методике расчета)
12.3. Нормы прибыли (рентабельности) от капитала, используемого оператором связи
13. Отчет о доходах и расходах оператора связи на последнюю отчетную дату, составленный в соответствии с формой таблицы N 1 Приложения N 1 к Порядку раздельного учета
14. Утвержденная в установленном порядке учетная политика оператора связи
15. Установленная внутренним документом оператора связи методика по ведению раздельного учета доходов и расходов по осуществляемым видам деятельности, оказываемым услугам связи и используемым для оказания этих услуг частям сети электросвязи
16. Форма представления документов: на бумажных носителях, с подписями руководителя юридического лица (индивидуального предпринимателя), прошиты (с указанием количества листов) и скреплены печатью
17. Форма представления документов: на электронных носителях (компакт-дисках в двух экземплярах)

Приложение N 7
к Административному регламенту
Федерального агентства связи
по предоставлению государственной
услуги по регулированию цен
на услуги присоединения и услуги
по пропуску трафика, оказываемые
операторами, занимающими
существенное положение в сети
связи общего пользования

ОБРАЗЕЦ ФОРМЫ РАСЧЕТА КРИТЕРИЕВ ДЛЯ ОЦЕНКИ СООТВЕТСТВИЯ ОТЧЕТОВ ПО РЕЗУЛЬТАТАМ ВЕДЕНИЯ РАЗДЕЛЬНОГО УЧЕТА РАСХОДОВ И ДОХОДОВ И ДАННЫХ БУХГАЛТЕРСКОЙ И СТАТИСТИЧЕСКОЙ ОТЧЕТНОСТИ ОПЕРАТОРОВ СВЯЗИ

N п/п Наименование показателя Исходные данные из форм отчетности для расчетов критериев обоснования расхождения данных раздельного учета и бухгалтерской и статистической отчетностей Единица измерения Значение показателя
1. Доходы, всего Таблица 1 Приложения к Порядку ведения раздельного учета (строка "Итого", графа 3) тыс. руб.  
2. Доходы по обычным видам деятельности Бухгалтерская отчетность "Отчет о прибылях и убытках" (форма N 2) (код строки 010, графа 3) тыс. руб.  
3. Расхождение значений доходов (показателей п. 1 и п. 2), частный критерий К1 |К1 = (Показатель п. 1 - Показатель п. 2) / Показатель п. 2 x 100%| %  
4. Доходы (за исключением доходов от прочих услуг и неосновных видов деятельности) Таблица 1 Приложения 1 к Порядку ведения раздельного учета (строка "Итого", графа 3 минус строки 4 и 5) тыс. руб.  
5. Всего доходов от услуг связи, услуг присоединения и услуг по пропуску трафика Статистическая отчетность "Сведения о доходах от услуг связи и от услуг присоединения и пропуска трафика" (форма N 65-связь) (показатель с кодом строки 1100, графа 3) тыс. руб.  
6. Расхождение значений доходов (показателей п. 4 и п. 5), частный критерий К2 |К2 = (Показатель п. 4 - Показатель п. 5) / Показатель п. 5 x 100%| %  
7. Расходы, всего Таблица 1 Приложения 1 к Порядку ведения раздельного учета (строка "Итого", графа 4) тыс. руб.  
8. Расходы по обычным видам деятельности Бухгалтерская отчетность "Отчет о прибылях и убытках" (форма N 2) (код строки 020 графы 3) тыс. руб.  
9. Расхождение значений расходов (показателей п. 7 и п. 8), частный критерий К3 |К3 = (Показатель п. 7 - Показатель п. 8) / Показатель п. 8 x 100%| %  
10. Интегральный критерий К_инт %