Приказ Минфина РФ от 02.07.2012 N 99Н

"Об утверждении Административного регламента Федеральной налоговой службы по предоставлению государственной услуги по бесплатному информированию (в том числе в письменной форме) налогоплательщиков, плательщиков сборов и налоговых агентов о действующих налогах и сборах, законодательстве о налогах и сборах и принятых в соответствии с ним нормативных правовых актах, порядке исчисления и уплаты налогов и сборов, правах и обязанностях налогоплательщиков, плательщиков сборов и налоговых агентов, полномочиях налоговых органов и их должностных лиц, а также по приему налоговых деклараций (расчетов)"
Редакция от 02.07.2012 — Документ утратил силу, см. «Приказ Минфина РФ от 25.03.2020 N 45Н»
Показать изменения

Зарегистрировано в Минюсте РФ 29 августа 2012 г. N 25312


МИНИСТЕРСТВО ФИНАНСОВ РОССИЙСКОЙ ФЕДЕРАЦИИ

ПРИКАЗ
от 2 июля 2012 г. N 99Н

ОБ УТВЕРЖДЕНИИ АДМИНИСТРАТИВНОГО РЕГЛАМЕНТА ФЕДЕРАЛЬНОЙ НАЛОГОВОЙ СЛУЖБЫ ПО ПРЕДОСТАВЛЕНИЮ ГОСУДАРСТВЕННОЙ УСЛУГИ ПО БЕСПЛАТНОМУ ИНФОРМИРОВАНИЮ (В ТОМ ЧИСЛЕ В ПИСЬМЕННОЙ ФОРМЕ) НАЛОГОПЛАТЕЛЬЩИКОВ, ПЛАТЕЛЬЩИКОВ СБОРОВ И НАЛОГОВЫХ АГЕНТОВ О ДЕЙСТВУЮЩИХ НАЛОГАХ И СБОРАХ, ЗАКОНОДАТЕЛЬСТВЕ О НАЛОГАХ И СБОРАХ И ПРИНЯТЫХ В СООТВЕТСТВИИ С НИМ НОРМАТИВНЫХ ПРАВОВЫХ АКТАХ, ПОРЯДКЕ ИСЧИСЛЕНИЯ И УПЛАТЫ НАЛОГОВ И СБОРОВ, ПРАВАХ И ОБЯЗАННОСТЯХ НАЛОГОПЛАТЕЛЬЩИКОВ, ПЛАТЕЛЬЩИКОВ СБОРОВ И НАЛОГОВЫХ АГЕНТОВ, ПОЛНОМОЧИЯХ НАЛОГОВЫХ ОРГАНОВ И ИХ ДОЛЖНОСТНЫХ ЛИЦ, А ТАКЖЕ ПО ПРИЕМУ НАЛОГОВЫХ ДЕКЛАРАЦИЙ (РАСЧЕТОВ)

В соответствии с пунктом 4 Правил разработки и утверждения административных регламентов предоставления государственных услуг, утвержденных постановлением Правительства Российской Федерации от 16 мая 2011 г. N 373 "О разработке и утверждении административных регламентов исполнения государственных функций и административных регламентов предоставления государственных услуг" (Собрание законодательства Российской Федерации, 2011, N 22, ст. 3169; N 35, ст. 5092), приказываю:

1. Утвердить прилагаемый Административный регламент Федеральной налоговой службы по предоставлению государственной услуги по бесплатному информированию (в том числе в письменной форме) налогоплательщиков, плательщиков сборов и налоговых агентов о действующих налогах и сборах, законодательстве о налогах и сборах и принятых в соответствии с ним нормативных правовых актах, порядке исчисления и уплаты налогов и сборов, правах и обязанностях налогоплательщиков, плательщиков сборов и налоговых агентов, полномочиях налоговых органов и их должностных лиц, а также по приему налоговых деклараций (расчетов).

2. Признать утратившим силу приказ Министерства финансов Российской Федерации от 18 января 2008 г. N 9н "Об утверждении Административного регламента Федеральной налоговой службы по исполнению государственной функции по бесплатному информированию (в том числе в письменной форме) налогоплательщиков, плательщиков сборов и налоговых агентов о действующих налогах и сборах, законодательстве о налогах и сборах и принятых в соответствии с ним нормативных правовых актах, порядке исчисления и уплаты налогов и сборов, правах и обязанностях налогоплательщиков, плательщиков сборов и налоговых агентов, полномочиях налоговых органов и их должностных лиц, а также представлению форм налоговых деклараций (расчетов) и разъяснению порядка их заполнения" (зарегистрирован Министерством юстиции Российской Федерации 14 апреля 2008 г., регистрационный номер 11521, "Российская газета", 2008, N 100).

3. Федеральной налоговой службе (М.В. Мишустин) обеспечить исполнение Административного регламента Федеральной налоговой службы по предоставлению государственной услуги по бесплатному информированию (в том числе в письменной форме) налогоплательщиков, плательщиков сборов и налоговых агентов о действующих налогах и сборах, законодательстве о налогах и сборах и принятых в соответствии с ним нормативных правовых актах, порядке исчисления и уплаты налогов и сборов, правах и обязанностях налогоплательщиков, плательщиков сборов и налоговых агентов, полномочиях налоговых органов и их должностных лиц, а также по приему налоговых деклараций (расчетов).

Министр
А.Г. СИЛУАНОВ

Приложение
к приказу Минфина РФ
от 2 июля 2012 г. N 99н

АДМИНИСТРАТИВНЫЙ РЕГЛАМЕНТ
ФЕДЕРАЛЬНОЙ НАЛОГОВОЙ СЛУЖБЫ ПО ПРЕДОСТАВЛЕНИЮ ГОСУДАРСТВЕННОЙ УСЛУГИ ПО БЕСПЛАТНОМУ ИНФОРМИРОВАНИЮ (В ТОМ ЧИСЛЕ В ПИСЬМЕННОЙ ФОРМЕ) НАЛОГОПЛАТЕЛЬЩИКОВ, ПЛАТЕЛЬЩИКОВ СБОРОВ И НАЛОГОВЫХ АГЕНТОВ О ДЕЙСТВУЮЩИХ НАЛОГАХ И СБОРАХ, ЗАКОНОДАТЕЛЬСТВЕ О НАЛОГАХ И СБОРАХ И ПРИНЯТЫХ В СООТВЕТСТВИИ С НИМ НОРМАТИВНЫХ ПРАВОВЫХ АКТАХ, ПОРЯДКЕ ИСЧИСЛЕНИЯ И УПЛАТЫ НАЛОГОВ И СБОРОВ, ПРАВАХ И ОБЯЗАННОСТЯХ НАЛОГОПЛАТЕЛЬЩИКОВ, ПЛАТЕЛЬЩИКОВ СБОРОВ И НАЛОГОВЫХ АГЕНТОВ, ПОЛНОМОЧИЯХ НАЛОГОВЫХ ОРГАНОВ И ИХ ДОЛЖНОСТНЫХ ЛИЦ, А ТАКЖЕ ПО ПРИЕМУ НАЛОГОВЫХ ДЕКЛАРАЦИЙ (РАСЧЕТОВ)

I. Общие положения

Предмет регулирования административного регламента

1. Административный регламент Федеральной налоговой службы по предоставлению государственной услуги по бесплатному информированию (в том числе в письменной форме) налогоплательщиков, плательщиков сборов и налоговых агентов о действующих налогах и сборах, законодательстве о налогах и сборах и принятых в соответствии с ним нормативных правовых актах, порядке исчисления и уплаты налогов и сборов, правах и обязанностях налогоплательщиков, плательщиков сборов и налоговых агентов, полномочиях налоговых органов и их должностных лиц, а также по приему налоговых деклараций (расчетов) (далее - государственная услуга) устанавливает сроки и последовательность административных процедур (действий), осуществляемых Федеральной налоговой службой (далее - ФНС России), территориальными налоговыми органами и их должностными лицами, а также порядок взаимодействия между структурными подразделениями налоговых органов и их должностными лицами, налоговых органов с налогоплательщиками, плательщиками сборов, налоговыми агентами, их представителями, иными федеральными органами исполнительной власти, их территориальными органами, органами исполнительной власти субъектов Российской Федерации, органами управления государственными внебюджетными фондами, органами местного самоуправления при предоставлении государственной услуги.

Круг заявителей

2. Заявителями являются налогоплательщики, плательщики сборов, налоговые агенты.

3. Положения, предусмотренные настоящим Административным регламентом в отношении заявителя, распространяются на его представителя в случаях, когда заявитель участвует в отношениях, регулируемых законодательством о налогах и сборах через представителя, с учетом особенностей, предусмотренных настоящим Административным регламентом.

Полномочия представителя должны быть документально подтверждены в соответствии с пунктами 3 и 4 статьи 26 части первой Налогового кодекса Российской Федерации (Собрание законодательства Российской Федерации, 1998, N 31, ст. 3824), иными федеральными законами и настоящим Административным регламентом.

Требования к порядку информирования о предоставлении государственной услуги

4. Место нахождения ФНС России: г. Москва, ул. Неглинная, д. 23.

Почтовый адрес ФНС России: ул. Неглинная, д. 23, г. Москва, 127381.

5. Телефон справочной службы ФНС России: (495) 913-00-09.

6. Адрес официального сайта в информационно-телекоммуникационной сети "Интернет" (далее - официальный сайт) ФНС России: www.nalog.ru.

Для направления в ФНС России запросов в электронной форме на официальном сайте ФНС России размещен специальный online-сервис.

7. Места нахождения территориальных налоговых органов, их почтовые адреса, номера телефонов справочных служб, факсов и иная контактная информация указываются на официальном сайте ФНС России в разделе online-сервиса "Узнай адрес ИФНС", официальных сайтах управлений ФНС России по субъектам Российской Федерации (www.rXX.nalog.ru, где XX - код субъекта Российской Федерации).

8. График работы ФНС России и межрегиональных инспекций ФНС России по крупнейшим налогоплательщикам:

понедельник - четверг: 9.00-18.00;  
пятница: 9.00-16.45;  
суббота, воскресенье: выходные дни.  
понедельник, среда: 9.00 - 18.00;  
вторник, четверг: 9.00 - 20.00;  
пятница: 9.00 - 16.45;  
две субботы каждый месяц: 10.00 - 15.00;  
остальные субботы, воскресенье: выходные дни.  

11. Руководителем (заместителем руководителя) территориального налогового органа в случае необходимости может быть принято решение о продлении времени приема заявителей при их обращении непосредственно в налоговый орган, о продлении времени работы телефонной справочной службы налогового органа в рабочие дни до 20.00 часов.

12. Информация о предоставлении государственной услуги размещается непосредственно в помещениях налоговых органов с использованием информационных стендов, на официальных сайтах ФНС России и управлений ФНС России по субъектам Российской Федерации, в федеральной государственной информационной системе "Единый портал государственных и муниципальных услуг (функций)", далее - Единый портал государственных и муниципальных услуг (функций), многофункциональном центре предоставления государственных и муниципальных услуг (далее - МФЦ), представляется по телефонам справочных служб налоговых органов, в том числе с использованием средств автоинформирования (при наличии), телефону "горячей линии", бесплатному номеру телефона центра телефонного обслуживания (при наличии), с использованием компьютеров со справочно-правовыми системами и с программными продуктами, разработанными ФНС России, посредством публикации в средствах массовой информации (далее - СМИ), издания информационных материалов (в том числе в виде брошюр, буклетов), а также непосредственно должностными лицами налоговых органов, ответственными за предоставление государственной услуги.

Информация о предоставлении государственной услуги размещается на информационных стендах и официальных сайтах ФНС России и управлений ФНС России по субъектам Российской Федерации в порядке, установленном настоящим Административным регламентом применительно к конкретной административной процедуре.

Информация о МФЦ, через который представляется информация о почтовых адресах налоговых органов, номерах их телефонов справочных служб, факсов и иная контактная информация, размещается на официальных сайтах управлений ФНС России по субъектам Российской Федерации и информационных стендах в налоговых органах. Порядок взаимодействия налоговых органов и МФЦ определяется соглашением взаимодействующих сторон.

13. На официальном сайте управления ФНС России должна размещаться следующая информация:

1) полное и сокращенное наименования ФНС России, управления ФНС России и соответствующих инспекций ФНС России, предоставляющих государственную услугу, их почтовые адреса, графики (режимы) работы;

2) адреса официальных сайтов ФНС России и управления ФНС России;

3) номера телефонов справочных служб, факсов ФНС России, управления ФНС России и соответствующих инспекций ФНС России, предоставляющих государственную услугу;

4) номер телефона "горячей линии", бесплатный номер телефона центра телефонного обслуживания (при наличии).

14. На информационных стендах инспекции ФНС России, предоставляющей государственную услугу, должна размещаться следующая информация:

1) наименование инспекции ФНС России, ее почтовый адрес, идентификационный номер налогоплательщика (далее - ИНН), код причины постановки на учет (далее - КПП), адреса ее территориально обособленных рабочих мест;

2) наименования вышестоящих налоговых органов, их почтовые адреса, ИНН, КПП;

3) адреса официальных сайтов ФНС России, соответствующего управления ФНС России;

4) номера телефонов справочных служб, телефона "горячей линии", телефона-автоинформатора (при наличии), номера факсов инспекции ФНС России и вышестоящих налоговых органов, бесплатный номер телефона центра телефонного обслуживания (при наличии);

5) графики (режимы) работы инспекции ФНС России, ее структурных подразделений и территориально обособленных рабочих мест, вышестоящих налоговых органов;

6) графики (режимы) работы телефонной справочной службы, и вышестоящих налоговых органов;

7) графики приема заявителей должностными лицами, ответственными за предоставление государственной услуги;

8) о местах (об операционных залах, о кабинетах) предоставления государственной услуги.

15. При ответах на телефонные звонки и устные обращения в налоговые органы о входящей корреспонденции по вопросам предоставления государственной услуги представляется информация по следующим вопросам:

1) о входящих номерах, под которыми зарегистрирована в системе делопроизводства письменная корреспонденция;

2) о направлении ответа при предоставлении государственной услуги;

3) о месте размещения на официальных сайтах ФНС России, управлений ФНС России справочных материалов.

16. Должностные лица, ответственные за предоставление государственной услуги, обязаны:

1) действовать в строгом соответствии с Налоговым кодексом Российской Федерации, иными актами законодательства Российской Федерации и настоящим Административным регламентом;

2) принимать все необходимые меры для представления исчерпывающих ответов на обращения заявителей, используя информационные ресурсы налоговых органов, информационно-справочные системы, нормативные правовые акты, разъяснения Министерства финансов Российской Федерации и методические материалы, направленные ФНС России в территориальные налоговые органы, в том числе для доведения до заявителей;

3) корректно и внимательно относиться к заявителям, не унижать их честь и достоинство, а также в вежливой форме информировать заявителей по существу запросов, о порядке предоставления государственной услуги, максимальных сроках ее предоставления, об основаниях, при наличии которых государственная услуга не предоставляется, а также представлять в пределах своей компетенции иную информацию, интересующую заявителей, в соответствии с настоящим Административным регламентом;

4) соблюдать правила деловой этики при ответе на устные (в том числе по телефону) и письменные обращения заявителей.

17. Должностные лица, ответственные за предоставление государственной услуги, не вправе:

1) представлять заявителям недостоверную информацию, не соответствующую законодательству о налогах и сборах, иным нормативным правовым актам;

2) представлять заявителям сведения, не подлежащие разглашению в соответствии с законодательством Российской Федерации, включая сведения, относящиеся к собственной безопасности налоговых органов, а также составляющие государственную или иную охраняемую законом тайну, или сведения конфиденциального характера;

3) давать правовую оценку актов (решений), действий (бездействия) налоговых органов или их должностных лиц, иных обстоятельств и событий.

II. Стандарт предоставления государственной услуги

Наименование государственной услуги

18. Государственная услуга по бесплатному информированию (в том числе в письменной форме) налогоплательщиков, плательщиков сборов и налоговых агентов о действующих налогах и сборах, законодательстве о налогах и сборах и принятых в соответствии с ним нормативных правовых актах, порядке исчисления и уплаты налогов и сборов, правах и обязанностях налогоплательщиков, плательщиков сборов и налоговых агентов, полномочиях налоговых органов и их должностных лиц, а также по приему налоговых деклараций (расчетов).

Наименование федерального органа исполнительной власти, предоставляющего государственную услугу

19. Государственная услуга предоставляется ФНС России, ее территориальными органами - управлениями ФНС России по субъектам Российской Федерации (далее - управления ФНС России, УФНС России), межрегиональными инспекциями ФНС России по крупнейшим налогоплательщикам, инспекциями ФНС России по районам, районам в городах, городам без районного деления, инспекциями ФНС России межрайонного уровня (далее - инспекции ФНС России, ИФНС России).

20. При предоставлении государственной услуги налоговые органы не вправе требовать от заявителей осуществления действий, в том числе согласований, необходимых для получения государственной услуги и связанных с обращением в иные государственные органы, организации, если иное не предусмотрено Налоговым кодексом Российской Федерации.

Описание результата предоставления государственной услуги

21. Результатом предоставления государственной услуги является бесплатное информирование (в том числе в письменной форме) налогоплательщиков, плательщиков сборов и налоговых агентов о действующих налогах и сборах, законодательстве о налогах и сборах и принятых в соответствии с ним нормативных правовых актах, порядке исчисления и уплаты налогов и сборов, правах и обязанностях налогоплательщиков, плательщиков сборов и налоговых агентов, полномочиях налоговых органов и их должностных лиц, а также прием (отказ в приеме) налоговых деклараций (расчетов) либо направление уведомления (сообщение) заявителю о непредоставлении государственной услуги.

Срок предоставления государственной услуги, срок выдачи (направления) документов, являющихся результатом предоставления государственной услуги

22. Срок предоставления государственной услуги, выдачи (направления) документов, являющихся результатом предоставления государственной услуги, определяется настоящим Административным регламентом применительно к конкретной административной процедуре.

Перечень нормативных правовых актов, регулирующих отношения, возникающие в связи с предоставлением государственной услуги

23. Предоставление государственной услуги осуществляется в соответствии со следующими нормативными правовыми актами:

1) Законом Российской Федерации от 21 марта 1991 г. N 943-1 "О налоговых органах Российской Федерации" (Ведомости Съезда народных депутатов РСФСР и Верховного Совета РСФСР, 1991, N 15, ст. 492; Ведомости Съезда народных депутатов Российской Федерации и Верховного Совета Российской Федерации, 1992, N 33, ст. 1912; N 34, ст. 1966; 1993, N 12, ст. 429; Собрание законодательства Российской Федерации, 1997, N 47, ст. 5341; 1999, N 28, ст. 3484; 2000, N 46, ст. 4537; 2002, N 1, ст. 2; N 22, ст. 2026; 2003, N 21, ст. 1957; 2004, N 27, ст. 2711; 2005, N 30, ст. 3101; 2006, N 31, ст. 3436; 2009, N 29, ст. 3599; 2010, N 48, ст. 6247; 2011, N 27, ст. 3873; N 30, ст. 4575; N 48, ст. 6730);

2) подпунктом 1 пункта 1 статьи 21, подпунктами 4, 6 и 10 пункта 1 статьи 32, статьей 80 части первой Налогового кодекса Российской Федерации;

3) Федеральным законом от 27 июля 2010 г. N 210-ФЗ "Об организации предоставления государственных и муниципальных услуг" (Собрание законодательства Российской Федерации, 2010, N 31, ст. 4179; 2011, N 15, ст. 2038; N 27, 3880; N 29, ст. 4291; N 30, ст. 4587; N 49, ст. 7061);

4) Положением о Федеральной налоговой службе, утвержденным постановлением Правительства Российской Федерации от 30 сентября 2004 г. N 506 (Собрание законодательства Российской Федерации, 2004, N 40, ст. 3961; 2005, N 8, ст. 654; N 23, ст. 2270; 2006, N 23, ст. 2510; N 24, ст. 2602; N 33, ст. 3638; N 52, ст. 5587; 2007, N 15, ст. 1800; N 24, ст. 2920; 2008, N 9, ст. 853; N 29, ст. 3527; N 46, ст. 5337; 2009, N 6, ст. 738; N 9, ст. 1119; N 30, ст. 3805; 2010, N 11, ст. 1224; N 26, ст. 3350; N 50, ст. 6725; 2011, N 12, ст. 1639; N 14, ст. 1935; 2012, N 1, ст. 192).

Исчерпывающий перечень документов, необходимых в соответствии с нормативными правовыми актами для предоставления государственной услуги, подлежащих представлению заявителем, способы их получения заявителем, в том числе в электронной форме, порядок их представления

24. Исчерпывающий перечень документов, необходимых в соответствии с нормативными правовыми актами для предоставления государственной услуги, подлежащих представлению заявителем, способы их получения заявителем, в том числе в электронной форме, порядок их представления предусмотрены настоящим Административным регламентом применительно к конкретной административной процедуре.

Исчерпывающий перечень документов, необходимых в соответствии с нормативными правовыми актами для предоставления государственной услуги, которые находятся в распоряжении государственных органов, органов местного самоуправления и которые заявитель вправе представить, а также способы их получения заявителем, в том числе в электронной форме, порядок их представления

25. Исчерпывающий перечень документов, необходимых в соответствии с нормативными правовыми актами для предоставления государственной услуги, которые находятся в распоряжении государственных органов, органов местного самоуправления и которые заявитель вправе представить, а также способы их получения заявителем, в том числе в электронной форме, порядок их представления предусмотрены настоящим Административным регламентом применительно к конкретной административной процедуре.

26. Запрещается требовать от заявителя:

1) представления документов и информации или осуществления действий, представление или осуществление которых не предусмотрено нормативными правовыми актами, регулирующими отношения, возникающие в связи с предоставлением государственной услуги;

2) представления документов и информации, которые в соответствии с нормативными правовыми актами Российской Федерации, нормативными правовыми актами субъектов Российской Федерации и муниципальными правовыми актами находятся в распоряжении налоговых органов, иных государственных органов, органов местного самоуправления и (или) подведомственных государственным органам и органам местного самоуправления организаций, участвующих в предоставлении государственной услуги, за исключением документов, указанных в части 6 статьи 7 Федерального закона от 27 июля 2010 г. N 210-ФЗ "Об организации предоставления государственных и муниципальных услуг".

Исчерпывающий перечень оснований для отказа в приеме документов, необходимых для предоставления государственной услуги

27. Основаниями для отказа в приеме документов, необходимых для предоставления государственной услуги, являются:

1) для физического лица, не являющегося индивидуальным предпринимателем, - отсутствие подписи физического лица (в запросе, представленном на бумажном носителе), указания его фамилии, имени, отчества (при наличии) и почтового адреса (адреса электронной почты);

2) для организации (индивидуального предпринимателя) - отсутствие в запросе:

а) указания полного наименования организации (фамилии, имени, отчества (при наличии) индивидуального предпринимателя);

б) указания ИНН заявителя;

в) указания почтового адреса (адреса электронной почты) заявителя;

г) подписи и указания фамилии и инициалов физического лица - представителя организации, представившего и (или) подписавшего запрос, отсутствие печати организации (в запросе, представленном на бумажном носителе не на бланке организации, изготовленном типографским способом);

3) отсутствие усиленной квалифицированной электронной подписи заявителя или несоответствие данных владельца квалифицированного сертификата ключа проверки электронной подписи данным заявителя в запросе, представленном в электронной форме по телекоммуникационным каналам связи (далее - ТКС);

4) непредставление уполномоченным представителем заявителя документов, подтверждающих в установленном порядке его полномочие на представление соответствующего запроса на бумажном носителе;

5) отсутствие у лица, подписавшего запрос, полномочий обращаться в налоговый орган для получения информации о заявителе;

6) представление запроса, текст которого не поддается прочтению.

28. Основаниями для отказа в приеме налоговой декларации (расчета) являются:

1) отсутствие документов, удостоверяющих личность физического лица, или отказ физического лица предъявить должностному лицу, предоставляющему государственную услугу, такие документы в случае представления налоговой декларации (расчета) непосредственно этим лицом;

2) отсутствие документов, подтверждающих в установленном порядке полномочия физического лица - уполномоченного представителя заявителя на представление налоговой декларации (расчета) или подтверждение достоверности и полноты сведений, указанных в налоговой декларации (расчете), либо отказ указанного лица предъявить должностному лицу, предоставляющему государственную услугу, такие документы;

3) представление налоговой декларации (расчета) не по установленной форме (установленному формату);

4) отсутствие в налоговой декларации (расчете), представленной на бумажном носителе, подписи руководителя (иного представителя - физического лица) организации - заявителя (физического лица - заявителя или его представителя), уполномоченного подтверждать достоверность и полноту сведений, указанных в налоговой декларации (расчете), печати организации;

5) отсутствие усиленной квалифицированной электронной подписи руководителя (иного представителя - физического лица) организации - заявителя (физического лица - заявителя или его представителя) или несоответствие данных владельца квалифицированного сертификата ключа проверки электронной подписи данным руководителя (иного представителя - физического лица) организации - заявителя (физического лица - заявителя или его представителя) в налоговой декларации (расчете) в случае ее представления в электронной форме по ТКС;

6) представление налоговой декларации (расчета) в налоговый орган, в компетенцию которого не входит прием этой налоговой декларации (расчета).

Исчерпывающий перечень оснований для приостановления или отказа в предоставлении государственной услуги

29. Основания для приостановления предоставления государственной услуги отсутствуют.

30. Основаниями, при наличии которых государственная услуга не предоставляется, являются содержащиеся в запросах:

1) просьбы о представлении сведений, не подлежащих разглашению в соответствии с законодательством Российской Федерации, включая сведения, составляющие государственную, налоговую или иную охраняемую законом тайну, или сведения конфиденциального характера;

2) просьбы о подтверждении правильности применения законодательства о налогах и сборах;

3) просьбы о проведении экспертиз договоров, учредительных или иных документов, если законодательством Российской Федерации не установлено иное;

4) просьбы о представлении в ходе личных приемов в налоговых органах информации, носящей конфиденциальный характер, в устной форме или в письменной форме без представления документов, удостоверяющих личность заявителей (подтверждающих в установленном порядке полномочия уполномоченных представителей заявителей);

5) нецензурные или оскорбительные выражения, угрозы жизни, здоровью и имуществу должностных лиц налоговых органов и (или) членов их семей;

6) исправления и (или) повреждения, влекущие невозможность однозначного прочтения запросов;

7) вопросы, по которым с заявителями в установленном порядке прекращена переписка;

8) вопрос, на который заявителю многократно (два раза и более) давались ответы в связи с ранее представленными запросами, и при этом в запросе не приводятся новые доводы или обстоятельства, либо представление третьего и последующих экземпляров одного запроса, направленных в различные органы государственной власти.

Перечень услуг, которые являются необходимыми и обязательными для предоставления государственной услуги, в том числе сведения о документах, выдаваемых организациями, участвующими в предоставлении государственной услуги

31. При предоставлении государственной услуги оказание иных услуг, необходимых и обязательных для предоставления государственной услуги, а также участие иных организаций в предоставлении государственной услуги, не осуществляются.

Порядок, размер и основания взимания государственной пошлины или иной платы, взимаемой за предоставление государственной услуги

32. Государственная услуга предоставляется без взимания государственной пошлины или иной платы.

Порядок, размер и основания взимания платы за предоставление услуг, которые являются необходимыми и обязательными для предоставления государственной услуги, включая информацию о методике расчета размера такой платы

33. Плата за иные услуги, которые не оказываются для предоставления государственной услуги, отсутствует.

Максимальный срок ожидания в очереди при подаче запроса о предоставлении государственной услуги и при получении результата предоставления такой услуги

34. Максимальный срок ожидания в очереди при подаче запроса заявителем непосредственно в инспекцию ФНС России о предоставлении государственной услуги и при получении результата предоставления такой услуги составляет не более 30 минут.

35. В случае необходимости за 5 рабочих дней до установленного законодательством о налогах и сборах срока представления налоговых деклараций (расчетов) в налоговый орган начальник (заместитель начальника) инспекции ФНС России вправе определить иное максимальное время ожидания заявителя в очереди с учетом имеющихся ресурсов, но не более двух часов. При этом должен быть обеспечен прием всех заявителей, обратившихся в инспекцию ФНС России не позднее, чем за сорок минут до окончания рабочего дня, с учетом возможного продления времени работы.

Срок и порядок регистрации запроса заявителя о предоставлении государственной услуги, в том числе в электронной форме

36. Срок и порядок регистрации запроса заявителя о предоставлении государственной услуги в налоговых органах определяются настоящим Административным регламентом применительно к конкретной административной процедуре.

Требования к помещениям, в которых предоставляется государственная услуга, к месту ожидания и приема заявителей, размещению и оформлению визуальной, текстовой и мультимедийной информации о порядке предоставления государственной услуги

37. Информация о графике (режиме) работы налогового органа размещается на входе в здание этого налогового органа на видном месте.

38. Прием заявителей в налоговых органах осуществляется, как правило, в специально оборудованных помещениях (операционных залах или кабинетах).

Помещения для приема заявителей размещаются на нижних этажах зданий налоговых органов, по возможности, с отдельным входом.

Вход в помещения, в которых предоставляется государственная услуга, и передвижение по ним не должны создавать затруднений для лиц с ограниченными возможностями здоровья.

39. Для ожидания приема заявителям отводятся места, оборудованные стульями, кресельными секциями или скамьями, столами (стойками) для обеспечения возможности оформления документов.

40. Помещение для приема заявителей должно быть оборудовано информационным стендом, компьютером со справочно-правовыми системами и оснащено справочным телефоном.

Информационные стенды должны располагаться в месте, доступном для просмотра (в том числе при большом количестве посетителей). Информация должна размещаться в удобной для восприятия форме.

41. Рабочее место должностного лица, ответственного за предоставление государственной услуги, должно быть оборудовано компьютером с доступом к информационным ресурсам налогового органа, информационно-справочным и правовым системам, а также к программным продуктам, разработанным ФНС России.

42. Должностные лица, ответственные за предоставление государственной услуги, обязаны иметь при себе бейджи и (или) таблички на рабочих местах с указанием фамилий, имен, отчеств (при наличии) и занимаемых должностей.

43. Дополнительные требования к размещению и оформлению помещений, размещению и оформлению визуальной, текстовой и мультимедийной информации не предъявляются.

Показатели доступности и качества государственной услуги, в том числе количество взаимодействий заявителя с должностными лицами при предоставлении государственной услуги и их продолжительность, возможность получения государственной услуги в многофункциональном центре предоставления государственных и муниципальных услуг, возможность получения информации о ходе предоставления государственной услуги, в том числе с использованием информационно-коммуникационных технологий

44. Показателями доступности и качества государственной услуги являются:

1) открытый доступ для заявителей к информации о порядке и сроках предоставления государственной услуги, порядке обжалования действий (бездействие) должностных лиц, ответственных за предоставление государственной услуги;

2) соблюдение стандарта предоставления государственной услуги;

3) отсутствие обоснованных жалоб заявителей на действия (бездействие) должностных лиц, ответственных за предоставление государственной услуги.

45. Заявителям обеспечивается возможность получения информации о порядке предоставления государственной услуги, а также копирования форм запросов и иных документов, необходимых для получения государственной услуги, на официальных сайтах ФНС России и управлений ФНС России, Едином портале государственных и муниципальных услуг (функций), а также через МФЦ.

46. Заявителям обеспечивается возможность оценить доступность и качество государственной услуги на официальном сайте ФНС России www.nalog.ru в online-сервисе "Анкетирование".

III. Состав, последовательность и сроки выполнения административных процедур, требования к порядку их выполнения, в том числе особенности выполнения административных процедур в электронной форме

47. Предоставление государственной услуги включает в себя следующие административные процедуры:

1) публичное информирование:

а) публичное информирование посредством размещения информации на официальных сайтах ФНС России, управлений ФНС России, в СМИ, направление информации по ТКС;

б) публичное информирование посредством размещения информации на информационных стендах и (или) в компьютерах общего доступа со справочно-правовыми системами и программными продуктами, разработанными ФНС России;

в) публичное информирование посредством проведения семинаров, "круглых столов" и иных информационно-просветительских и обучающих мероприятий;

2) индивидуальное информирование:

а) индивидуальное информирование на основании запросов в устной форме;

б) индивидуальное информирование на основании запросов в письменной форме;

в) индивидуальное информирование на основании запросов в электронной форме с усиленной квалифицированной электронной подписью по ТКС;

г) индивидуальное информирование о состоянии расчетов по налогам, сборам, пеням, штрафам на основании запросов в письменной форме;

д) индивидуальное информирование о состоянии расчетов по налогам, сборам, пеням, штрафам на основании запросов в электронной форме с усиленной квалифицированной электронной подписью по ТКС;

е) индивидуальное информирование об исполнении обязанности по уплате налогов, сборов, пеней, штрафов на основании запросов в письменной форме;

ж) индивидуальное информирование об исполнении обязанности по уплате налогов, сборов, пеней, штрафов на основании запросов в электронной форме с усиленной квалифицированной электронной подписью по ТКС;

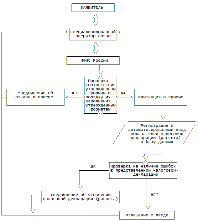
3) прием налоговых деклараций (расчетов):

а) прием налоговых деклараций (расчетов), представленных на бумажном носителе заявителем непосредственно;

б) прием налоговых деклараций (расчетов), представленных на бумажном носителе по почте;

в) прием налоговых деклараций (расчетов), представленных в электронной форме по ТКС.

48. Начальники (заместители начальников) структурных подразделений налоговых органов ежемесячно до первого числа следующего месяца направляют в структурное подразделение, ответственное за предоставление государственной услуги, список и контактные телефоны должностных лиц, привлекаемых для предоставления государственной услуги.

49. Схемы последовательности действий должностных лиц, ответственных за предоставление государственной услуги, приведены в приложениях N№ 1-5 к настоящему Административному регламенту.

Публичное информирование

50. Публичное информирование осуществляется по инициативе налоговых органов.

51. Публичное информирование в налоговых органах осуществляют должностные лица структурных подразделений, ответственных за предоставление государственной услуги, размещение информации в СМИ, направление информации по ТКС.

52. Должностные лица, ответственные за предоставление государственной услуги, при публичном информировании обязаны:

1) обеспечивать заявителей информацией в соответствии с настоящим Административным регламентом;

2) поддерживать в актуальном состоянии информационные материалы на официальных сайтах ФНС России, управлений ФНС России, информационных стендах, в компьютерах общего доступа со справочно-правовыми системами и с программными продуктами, разработанными ФНС России;

3) проводить анализ актуальных и проблемных вопросов, определять тематику семинаров, "круглых столов" и иных информационно-просветительских и обучающих мероприятий.

53. В целях проведения анализа актуальных и проблемных вопросов должностное лицо, ответственное за предоставление государственной услуги, ежеквартально не позднее 15 числа месяца, следующего за прошедшим кварталом, формирует типовые вопросы заявителей на основании их запросов в устной форме, представленных непосредственно или по телефону справочной службы и направляет их начальнику (заместителю начальника) своего структурного подразделения.

54. Руководитель (заместитель руководителя) налогового органа по представлению начальника (заместителя начальника) структурного подразделения налогового органа, ответственного за предоставление государственной услуги, принимает решение о подготовке типовых ответов на соответствующие вопросы заявителей и размещении информационных материалов на официальных сайтах управлений ФНС России, в публикуемых официальных изданиях налоговых органов, в СМИ.

55. Конечным результатом выполнения административной процедуры по публичному информированию являются проведение налоговыми органами информационно-просветительских и обучающих мероприятий и представление заявителям соответствующей информации.

Публичное информирование посредством размещения информации на официальных сайтах ФНС России, управлений ФНС России, в СМИ, направление информации по ТКС

56. На официальном сайте управления ФНС России должна размещаться информация, указанная в пункте 13 настоящего Административного регламента, а также следующая информация:

1) коды классификации доходов бюджетов;

2) реквизиты соответствующих счетов Федерального казначейства и иные сведения, необходимые для заполнения поручений на перечисление налогов, сборов, пеней и штрафов в бюджетную систему Российской Федерации;

3) перечень административно-территориальных образований, присвоенные им коды в соответствии с Общероссийским классификатором объектов административно-территориального деления (далее - ОКАТО);

4) нормативные правовые акты о постановке на учет в налоговых органах организаций и физических лиц;

5) порядок получения ИНН при обращении в налоговый орган физического лица для получения документа, подтверждающего присвоение ИНН;

6) порядок получения бесплатно бланков налоговых деклараций (расчетов), утвержденные формы (форматы) налоговых деклараций (расчетов);

7) порядок заполнения налоговых деклараций (расчетов);

8) образцы заполнения платежных поручений;

9) образцы заполнения формы 3-НДФЛ;

10) образцы заявлений по предоставлению каждого налогового вычета;

11) образцы запросов;

12) перечень стандартных, социальных, имущественных, профессиональных налоговых вычетов по налогу на доходы физических лиц;

13) календарь налогоплательщика;

14) бесплатное программное обеспечение, разработанное ФНС России;

15) перечень и контактные реквизиты удостоверяющих центров, входящих в сеть доверенных удостоверяющих центров ФНС России, перечень и контактные реквизиты специализированных операторов связи, обеспечивающих обмен открытой и конфиденциальной информацией по ТКС в рамках электронного документооборота между налоговыми органами и заявителями (далее - специализированные операторы связи) и заключивших договор о совместных действиях с Управлением ФНС России;

16) типовые вопросы и ответы на них;

17) график проведения семинаров, "круглых столов" и иных информационно-просветительских и обучающих мероприятий;

18) текст настоящего Административного регламента и приложения к нему.

Информация, указанная в подпунктах 3-8, 14 настоящего пункта, размещается также на официальном сайте ФНС России.

57. Должностное лицо, ответственное за предоставление государственной услуги, в течение 3 рабочих дней с момента создания (регистрации) документа, подлежащего размещению на официальном сайте управления ФНС России и (или) в СМИ, но не реже одного раза в месяц, направляет его в структурное подразделение, ответственное за взаимодействие налогового органа с представителями СМИ.

58. Должностное лицо, ответственное за взаимодействие налогового органа с представителями СМИ, согласовывает с руководителем (заместителем руководителя) налогового органа информационные материалы для публичного информирования и направляет их в структурное подразделение, ответственное за размещение информации на официальном сайте управления ФНС России и (или) в СМИ.

59. Ответственность за достоверность информационных материалов и за отсутствие в них информации, составляющей государственную, налоговую и иную охраняемую законодательством Российской Федерации тайну, возлагается на структурное подразделение, ответственное за предоставление государственной услуги.

60. Структурное подразделение управления ФНС России, ответственное за размещение информации на официальном сайте управления ФНС России и (или) в СМИ, может самостоятельно осуществлять подборку информационных материалов для размещения на официальном сайте управления ФНС России и (или) в СМИ при согласовании их со структурным подразделением, ответственным за предоставление государственной услуги.

61. Должностное лицо, ответственное за размещение информации на официальном сайте управления ФНС России и (или) в СМИ, в срок от одного часа до 3 рабочих дней размещает полученную информацию на официальном сайте управления ФНС России и (или) обеспечивает ее дальнейшее размещение в СМИ.

62. При необходимости полученная информация направляется в инспекции ФНС России для ее размещения на информационных стендах и (или) направления заявителям по ТКС.

Публичное информирование посредством размещения информации на информационных стендах и (или) в компьютерах общего доступа со справочно-правовыми системами и программными продуктами, разработанными ФНС России

63. Начальник (заместитель начальника) структурного подразделения инспекции ФНС России, ответственного за предоставление государственной услуги, определяет должностное лицо, ответственное за организацию размещения информации на информационных стендах в инспекции ФНС России.

Начальник (заместитель начальника) указанного структурного подразделения несет персональную ответственность за актуализацию информации, размещенной на информационных стендах в инспекции ФНС России. Контроль информационного наполнения указанных стендов осуществляет начальник (заместитель начальника) инспекции ФНС России.

В случае, если информация размещается на информационных стендах в помещении МФЦ, должностное лицо, ответственное за организацию размещения информации, назначается начальником (заместителем начальника) инспекции ФНС России. Начальник (заместитель начальника) инспекции ФНС России осуществляет контроль информационного наполнения указанных стендов.

64. При размещении информации на информационных стендах в инспекции ФНС России должны указываться подпись начальника (заместителя начальника) структурного подразделения инспекции ФНС России, ответственного за предоставление государственной услуги, и дата размещения информации.

При размещении информации на информационных стендах в помещении МФЦ, должны указываться подпись начальника (заместителя начальника) инспекции ФНС России и дата размещения информации.

65. На информационных стендах в инспекции ФНС России, предоставляющей государственную услугу, должна размещаться информация, указанная в пункте 14, подпунктах 1-13, 16, 17 пункта 56 настоящего Административного регламента, а также следующая информация:

1) перечень оснований, при наличии которых государственная услуга не предоставляется;

2) перечень и контактные реквизиты удостоверяющих центров, входящих в сеть доверенных удостоверяющих центров ФНС России, перечень и контактные реквизиты специализированных операторов связи, заключивших договор о совместных действиях с ФНС России;

3) порядок обжалования актов (решений) налоговых органов, действий или бездействия их должностных лиц;

4) перечень и извлечения из нормативных правовых актов, регулирующих предоставление государственной услуги.

Тексты печатаются удобным для чтения шрифтом, без исправлений, наиболее важные места подчеркиваются.

При наличии большого объема подлежащей размещению информации (например, о порядке заполнения налоговых деклараций, типовые вопросы и ответы на них) ее размещение возможно только в компьютерах со справочно-правовыми системами и с программными продуктами, разработанными ФНС России, расположенных в инспекции ФНС России.

66. Должностное лицо, ответственное за организацию размещения материалов на информационных стендах, не позднее 3 рабочих дней со дня получения информации обеспечивает ее размещение на информационных стендах.

67. Должностное лицо, ответственное за организацию размещения материалов на информационных стендах, не позднее 5 рабочих дней со дня получения соответствующей информации обеспечивает направление в электронной форме заявителям, взаимодействующим с налоговыми органами в электронной форме по ТКС, информацию, размещаемую на информационных стендах в инспекции ФНС России и необходимую заявителям для исполнения ими своих обязанностей, предусмотренных Налоговым кодексом Российской Федерации.

Публичное информирование посредством проведения семинаров, "круглых столов" и иных информационно-просветительских и обучающих мероприятий

68. Начальник (заместитель начальника) структурного подразделения, ответственного за организацию информационно-просветительских и обучающих мероприятий, в том числе за проведение семинаров с заявителями, ежеквартально разрабатывает и утверждает у руководителя (заместителя руководителя) налогового органа график проведения семинаров с заявителями, а также определяет должностное лицо, ответственное за организацию проведения таких семинаров.

69. При разработке графика проведения семинаров с заявителями рекомендуется:

1) выявить актуальные проблемы на основе анализа вопросов, поступивших от заявителей;

2) сформулировать темы семинаров, определить даты их проведения и согласовать их с соответствующими структурными подразделениями налогового органа;

3) определить должностных лиц, ответственных за организацию проведения конкретных семинаров.

70. Семинары проводятся с заявителями с целью их информирования в соответствии с настоящим Административным регламентом.

В качестве докладчиков на семинарах выступают должностные лица, ответственные за организацию проведения соответствующих семинаров.

71. Должностное лицо управления ФНС России (инспекции ФНС России), ответственное за организацию проведения семинара:

1) составляет программу семинара и определяет цель его проведения;

2) согласовывает с руководителем (заместителем руководителя) управления ФНС России (начальником или заместителем начальника инспекции ФНС России) кандидатуры должностных лиц структурных подразделений управления ФНС России (инспекции ФНС России), выступающих на семинаре;

3) утверждает программу семинара у руководителя (заместителя руководителя) управления ФНС России (начальника или заместителя начальника инспекции ФНС России);

4) размещает объявление о проведении семинара на официальном сайте управления ФНС России (информационном стенде в инспекции ФНС России), в СМИ не менее чем за 14 календарных дней до проведения этого семинара (не менее чем за 7 календарных дней при необходимости проведения семинара в ближайшее время по актуальной теме).

72. Рекомендуется заранее обеспечить возможность заявителям задать вопросы по теме семинара через официальный сайт управления ФНС России.

73. При проведении семинаров рекомендуется использовать наглядные пособия, методическую литературу, проводить разбор наиболее типичных ошибок заявителей на конкретных примерах.

74. Для получения отзывов заявителей о проведенных семинарах рекомендуется использовать анкеты по завершении каждого семинара.

75. Организация проведения с заявителями "круглых столов" и иных информационно-просветительских и обучающих мероприятий осуществляется с учетом положений, предусмотренных пунктами 70-74 настоящего Административного регламента.

76. Должностное лицо, ответственное за предоставление государственной услуги, при публичном информировании указывает в информационном ресурсе налогового органа тематику материала по информированию, дату и место размещения информации, тираж печатной продукции, тип издания, время и место проводимого мероприятия с заявителями, число участников мероприятия и т.д.

Индивидуальное информирование

Индивидуальное информирование на основании запросов в устной форме

77. Основанием для индивидуального информирования в соответствии с настоящим подразделом является обращение заявителя с запросом в устной форме в инспекцию ФНС России по месту его учета непосредственно или по телефону, в вышестоящий налоговый орган по телефону, в центр телефонного обслуживания или в МФЦ в целях получения информации.

78. В случае обращения физического лица с запросом в инспекцию ФНС России непосредственно государственная услуга предоставляется при предъявлении физическим лицом документа, удостоверяющего личность (подтверждающего в установленном порядке полномочие уполномоченного представителя заявителя на получение соответствующей информации).

79. Индивидуальное информирование на основании запросов в устной форме осуществляют должностные лица структурного подразделения инспекции ФНС России, ответственного за такое информирование.

80. При индивидуальном информировании на основании запроса в устной форме ответ представляется в момент обращения.

Максимальное время представления заявителю информации составляет 15 минут.

81. Должностное лицо, ответственное за предоставление государственной услуги, при индивидуальном информировании на основании запроса в устной форме обязано:

1) предложить физическому лицу, обратившемуся с запросом, представиться, назвав фамилию, имя, отчество, а также назвать организацию, если он ее представляет;

2) выслушать запрос и при необходимости уточнить содержащиеся в нем вопросы;

3) представить в устной форме информацию по существу вопроса в пределах своей компетенции в соответствии с настоящим Административным регламентом в срок, указанный в пункте 80 настоящего Административного регламента.

82. Должностное лицо, ответственное за предоставление государственной услуги, при индивидуальном информировании по телефону обязано:

1) назвать налоговый орган, в который поступил запрос;

2) представиться, назвав фамилию, имя, отчество (при наличии), должность;

3) предложить физическому лицу, обратившемуся с запросом, представиться, назвав фамилию, имя, отчество, а также назвать организацию, если он ее представляет, и контактный номер телефона;

4) ввести информацию в соответствующий информационный ресурс налогового органа;

5) выслушать запрос и при необходимости уточнить содержащиеся в нем вопросы;

6) представить в устной форме информацию по существу вопроса в пределах своей компетенции в соответствии с настоящим Административным регламентом в срок, указанный в пункте 80 настоящего Административного регламента.

83. Должностное лицо, ответственное за предоставление государственной услуги, проверяет наличие оснований, указанных в пункте 30 настоящего Административного регламента.

84. В случае, если рассмотрение вопросов, содержащихся в запросе, не входит в компетенцию налоговых органов, сообщается о невозможности представления интересующей информации, а также о праве заявителя и порядке обращения в иной орган государственной власти (государственный внебюджетный фонд, орган местного самоуправления), в компетенцию которых входит рассмотрение указанных вопросов.

В случае, если рассмотрение вопросов, содержащихся в запросе, не входит в компетенцию налогового органа, получившего этот запрос, и указанные вопросы носят конфиденциальный характер, заявителю сообщается о невозможности представления в устной форме интересующей его информации и предлагается обратиться в письменной форме в налоговый орган, в компетенцию которого входит рассмотрение указанных вопросов.

85. В случае, если на вопросы, содержащиеся в запросе, ответ не может быть дан непосредственно должностным лицом, ответственным за предоставление государственной услуги, и для подготовки ответа требуется получение информации от структурного подразделения инспекции ФНС России, в компетенцию которого входит рассмотрение таких вопросов, к подготовке ответа привлекается должностное лицо указанного структурного подразделения.

Привлекаемое к подготовке ответа должностное лицо обязано представить необходимую информацию по существу вопросов должностному лицу, ответственному за предоставление государственной услуги, либо непосредственно заявителю.

86. В случае, если для ответа на запрос в устной форме по вопросам, возникающим по конкретным обстоятельствам (в том числе о порядке исчисления и уплаты налогов, правах и обязанностях заявителя), требуется представление извлечений из нормативных правовых актов, получение разъяснений Министерства финансов Российской Федерации и методических материалов, заявителю предлагается направить запрос в письменной форме в налоговый орган и сообщаются необходимые реквизиты этого налогового органа.

87. В случае, если заявитель не удовлетворен информацией, представленной по телефону, ему предлагается направить запрос в письменной форме в налоговый орган, и сообщаются необходимые реквизиты этого налогового органа.

88. Конечным результатом выполнения административной процедуры по индивидуальному информированию на основании запросов в устной форме являются:

1) индивидуальное информирование в устной форме по существу запросов;

2) предложения о направлении запросов в письменной форме в налоговый орган или иной орган государственной власти (орган местного самоуправления), государственный внебюджетный фонд, в компетенцию которого входит рассмотрение вопросов, содержащихся в этих запросах;

3) сообщения о непредоставлении государственной услуги.

Индивидуальное информирование на основании запросов в письменной форме

89. Основанием для индивидуального информирования в соответствии с настоящим подразделом является обращение заявителя с запросом в письменной форме (далее - письменный запрос) в инспекцию ФНС России по месту его учета в целях получения информации.

Рекомендованная форма письменного запроса, предусмотренного настоящим подразделом, приведена в приложении N 6 к настоящему Административному регламенту.

90. Письменный запрос может быть представлен заявителем непосредственно, направлен по почте, передан в электронной форме без электронной подписи через сеть "Интернет" (далее - Интернет-запрос).

91. Для приема Интернет-запроса используется программное обеспечение налоговых органов, посредством которого обеспечивается заполнение заявителем обязательных реквизитов, необходимых для работы с такими запросами и для направления ответа (в письменной форме или электронной форме), а в случае незаполнения указанных реквизитов - информирование заявителя о невозможности приема запроса.

Интернет-запросы распечатываются должностным лицом структурного подразделения, ответственного за делопроизводство, и рассматриваются как письменные запросы, поступившие по почте.

92. Индивидуальное информирование на основании письменных запросов осуществляют должностные лица структурного подразделения инспекции ФНС России, ответственного за такое информирование.

93. Индивидуальное информирование на основании письменного запроса осуществляется в течение 30 календарных дней со дня его регистрации в инспекции ФНС России.

При необходимости срок рассмотрения письменного запроса может быть продлен начальником (заместителем начальника) инспекции ФНС России, но не более чем на 30 календарных дней с обязательным информированием заявителя о продлении срока рассмотрения такого запроса с указанием причин продления срока не позднее, чем за 3 рабочих дня до истечения срока его исполнения.

94. При представлении письменного запроса заявителем непосредственно должностное лицо, ответственное за предоставление государственной услуги, проверяет наличие оснований, указанных в пункте 27 настоящего Административного регламента.

При наличии хотя бы одного из оснований, указанных в пункте 27 настоящего Административного регламента, письменный запрос возвращается заявителю.

По просьбе заявителя должностное лицо, ответственное за предоставление государственной услуги, проставляет отметку об отказе в приеме письменного запроса, указывает свои фамилию, инициалы и должность, а также дату отказа в приеме запроса.

При отсутствии оснований, указанных в пункте 27 настоящего Административного регламента, должностное лицо, ответственное за предоставление государственной услуги, принимает письменный запрос, регистрирует его в ведомственной системе электронного документооборота, по просьбе заявителя на втором экземпляре запроса проставляет отметку о приеме этого запроса и прилагаемых к нему документов, а также указывает свои фамилию, инициалы и должность, дату приема запроса.

Должностное лицо, ответственное за предоставление государственной услуги, не позднее следующего рабочего дня передает по реестру принятый письменный запрос в структурное подразделение, ответственное за делопроизводство.

95. Письменный запрос, представленный по почте, регистрируется не позднее следующего рабочего дня за днем его поступления должностным лицом структурного подразделения, ответственного за делопроизводство, в ведомственной системе электронного документооборота.

Интернет-запрос регистрируется автоматически в день его поступления в ведомственной системе электронного документооборота и распечатывается должностным лицом структурного подразделения, ответственного за делопроизводство.

96. Все зарегистрированные письменные запросы в день их поступления направляются должностным лицом структурного подразделения, ответственного за делопроизводство, начальнику (заместителю начальника) инспекции ФНС России.

97. Письменный запрос с резолюцией начальника (заместителя начальника) инспекции ФНС России не позднее следующего рабочего дня за днем проставления этой резолюции, направляется в структурное подразделение, ответственное за предоставление государственной услуги, для подготовки ответа.

98. Письменный запрос с резолюцией начальника (заместителя начальника) инспекции ФНС России, поступивший в структурное подразделение, ответственное за предоставление государственной услуги, в срок не позднее 3 рабочих дней со дня его регистрации фиксируется с указанием входящего номера документа и даты его поступления в информационном ресурсе инспекции ФНС России.

99. В случае, если рассмотрение вопросов, содержащихся в письменном запросе, не входит в компетенцию налогового органа, должностное лицо, ответственное за предоставление государственной услуги, не позднее 6 рабочих дней со дня регистрации письменного запроса в соответствии с пунктом 94 или 95 настоящего Административного регламента подготавливает в двух экземплярах письмо о направлении этого запроса по принадлежности и письмо заявителю, в котором информирует о направлении письменного запроса по принадлежности.

Указанные письма, оформленные в установленном порядке, должностное лицо, ответственное за предоставление государственной услуги, не позднее 7 рабочих дней со дня регистрации письменного запроса передает в структурное подразделение, ответственное за делопроизводство, для направления этих писем по принадлежности и заявителю по почте.

Вторые экземпляры указанных писем остаются на хранении в структурном подразделении, ответственном за предоставление государственной услуги.

Дату и номер исходящего письма заявителю должностное лицо, ответственное за предоставление государственной услуги, указывает в информационном ресурсе инспекции ФНС России.

100. При наличии хотя бы одного из оснований, указанных в пункте 30 настоящего Административного регламента, должностное лицо, ответственное за предоставление государственной услуги, не позднее 6 рабочих дней со дня регистрации письменного запроса докладывает о соответствующем факте начальнику (заместителю начальника) своего структурного подразделения и подготавливает в двух экземплярах письмо о непредоставлении государственной услуги с указанием причин.

Указанное письмо, оформленное в установленном порядке, должностное лицо, ответственное за предоставление государственной услуги, не позднее 7 рабочих дней со дня регистрации письменного запроса передает в структурное подразделение, ответственное за делопроизводство, для направления заявителю по почте.

Второй экземпляр указанного письма остается на хранении в структурном подразделении, ответственном за предоставление государственной услуги.

Дату и номер исходящего письма заявителю должностное лицо, ответственное за предоставление государственной услуги, указывает в информационном ресурсе инспекции ФНС России.

101. В случае, если на вопросы, содержащиеся в письменном запросе, ответ не может быть дан должностным лицом, ответственным за предоставление государственной услуги, и для подготовки ответа требуется получение информации от структурного подразделения инспекции ФНС России, в компетенцию которого входит рассмотрение таких вопросов, и (или) от органа (организации, должностного лица), указанного в статье 85 Налогового кодекса Российской Федерации, или иного органа государственной власти, государственного внебюджетного фонда, органа местного самоуправления, должностное лицо не позднее 7 рабочих дней со дня регистрации письменного запроса:

1) привлекает к подготовке ответа должностное лицо структурного подразделения инспекции ФНС России, в компетенцию которого входит рассмотрение указанных вопросов. Такое должностное лицо обязано представить необходимую информацию по существу вопросов должностному лицу, ответственному за предоставление государственной услуги;

2) направляет запрос в соответствующий орган (организацию, должностному лицу), в том числе с использованием единой системы межведомственного электронного взаимодействия, включая региональные системы межведомственного электронного взаимодействия.

Указанный запрос, направляемый с использованием единой системы межведомственного электронного взаимодействия, а также полученный ответ на этот запрос не позднее следующего рабочего дня фиксируются в информационном ресурсе инспекции ФНС России с указанием номера соответствующего документа и даты его отправки (даты получения ответа на запрос).

102. Должностное лицо, ответственное за предоставление государственной услуги, подготавливает ответ на письменный запрос по существу содержащихся в нем вопросов в пределах своей компетенции в соответствии с настоящим Административным регламентом в срок не позднее 4 рабочих дней до истечения установленного срока предоставления государственной услуги.

Ответ на письменный запрос излагается в простой, четкой и понятной форме с указанием фамилии, имени, отчества (при наличии) и номера телефона исполнителя письма.

103. В случае, если выявлено, что вопрос, содержащийся в письменном запросе, не урегулирован законодательством о налогах и сборах и принятыми в соответствии с ним нормативными правовыми актами, а также отсутствует в налоговом органе разъяснение Министерства финансов Российской Федерации по этому вопросу, в ответе заявителю указывается об этом обстоятельстве.

При получении инспекцией ФНС России разъяснения Министерства финансов Российской Федерации по вопросу, содержащемуся в письменном запросе, в срок, установленный для подготовки ответа на этот запрос, ответ направляется заявителю с учетом указанного разъяснения.

104. Должностное лицо, ответственное за предоставление государственной услуги, направляет подготовленное в соответствии с письменным запросом письмо в двух экземплярах начальнику (заместителю начальника) инспекции ФНС России на подпись и после регистрации подписанного письма указывает дату и номер исходящего письма в информационном ресурсе инспекции ФНС России.

105. Подготовленное и подписанное начальником (заместителем начальника) инспекции ФНС России письмо передается заявителю способом, указанным в письменном запросе (непосредственно, по почте или электронной почте). Если в письменном запросе не указан способ получения письма, должностное лицо, ответственное за предоставление государственной услуги, передает письмо по реестру в структурное подразделение, ответственное за делопроизводство, для направления его заявителю по почте.

106. Указанное письмо может быть получено физическим лицом непосредственно при предъявлении должностному лицу, ответственному за предоставление государственной услуги, документа, удостоверяющего личность (подтверждающего полномочие уполномоченного представителя заявителя на получение этого письма).

При получении указанного письма на втором его экземпляре физическое лицо указывает свои фамилию и инициалы, дату получения письма и проставляет подпись.

В случае, если физическим лицом не предъявлен должностному лицу, ответственному за предоставление государственной услуги, документ, удостоверяющий личность (подтверждающий полномочие уполномоченного представителя заявителя на получение письма), физическому лицу сообщается, что указанное письмо будет направлено по почте, при необходимости уточняется почтовый адрес заявителя.

107. В случае, если заявитель, указавший в письменном запросе о получении ответа непосредственно, в течение 5 рабочих дней не обратился в инспекцию ФНС России за получением ответа, первый экземпляр подготовленного письма должностное лицо, ответственное за предоставление государственной услуги, не позднее следующего рабочего дня передает в структурное подразделение, ответственное за делопроизводство, для направления ответа заявителю по почте.

108. В случае, если выбран способ получения ответа по почте или электронной почте, первый экземпляр письма должностное лицо, ответственное за предоставление государственной услуги, передает в структурное подразделение, ответственное за делопроизводство, для направления заявителю.

Второй экземпляр письма остается на хранении в структурном подразделении, ответственном за предоставление государственной услуги.

109. Должностное лицо структурного подразделения, ответственного за делопроизводство, не позднее следующего рабочего дня за днем получения письма направляет его заявителю по почте или электронной почте в соответствии с выбранным заявителем способом получения ответа.

110. Конечным результатом выполнения административной процедуры по индивидуальному информированию на основании запросов в письменной форме являются:

1) индивидуальное информирование в письменной форме по существу письменных запросов;

2) письма о направлении в иные органы государственной власти (государственные внебюджетные фонды, органы местного самоуправления, организации) письменных запросов заявителей по вопросам, содержащимся в этих запросах, рассмотрение которых входит в компетенцию указанных органов (организаций);

3) письма о непредоставлении государственной услуги.

Индивидуальное информирование на основании запросов в электронной форме с усиленной квалифицированной электронной подписью по ТКС

111. Основанием для индивидуального информирования в соответствии с настоящим подразделом является обращение заявителя с запросом в электронной форме с усиленной квалифицированной электронной подписью по ТКС (далее - запрос по ТКС) в инспекцию ФНС России по месту его учета.

Рекомендованная форма запроса по ТКС приведена в приложении N 7 к настоящему Административному регламенту.

112. Индивидуальное информирование в соответствии с настоящим подразделом осуществляется, если заявитель взаимодействует с инспекцией ФНС России в электронной форме по ТКС и зарегистрирован в качестве участника электронного документооборота, с использованием технических средств автоматического создания (проверки) усиленной квалифицированной электронной подписи в инспекции ФНС России.

113. В процессе электронного документооборота при представлении в инспекцию ФНС России запроса по ТКС также используются письмо инспекции ФНС России, содержащее ответ на запрос, и следующие технологические электронные документы: подтверждение даты отправки, информационное сообщение о представительстве в отношениях, регулируемых законодательством о налогах и сборах, уведомление об отказе в приеме, извещение о получении электронного документа.

Извещение о получении электронного документа формируется на каждый полученный по ТКС следующий электронный документ: запрос по ТКС, письмо инспекции ФНС России, подтверждение даты отправки, уведомление об отказе в приеме.

114. При осуществлении электронного документооборота обеспечивается хранение всех отправленных и принятых электронных документов по ТКС, в том числе технологических электронных документов, с усиленными квалифицированными электронными подписями и квалифицированными сертификатами ключей проверки электронной подписи, применявшихся для формирования указанных подписей.

115. При получении запроса по ТКС должностное лицо структурного подразделения, ответственного за прием запросов по ТКС, в течение одного рабочего дня с момента получения такого запроса проверяет с использованием программного обеспечения налоговых органов наличие оснований, указанных пункте 27 настоящего Административного регламента.

При отсутствии оснований для отказа в приеме запроса по ТКС указанное должностное лицо выполняет следующие действия:

1) регистрирует запрос по ТКС, формирует извещение о получении электронного документа, подписывает его усиленной квалифицированной электронной подписью уполномоченного лица инспекции ФНС России;

2) отправляет извещение о получении электронного документа заявителю.

116. При наличии хотя бы одного из оснований для отказа в приеме запроса по ТКС (пункт 27 настоящего Административного регламента) должностное лицо структурного подразделения, ответственного за прием запросов по ТКС, в течение одного рабочего дня с момента получения такого запроса выполняет с использованием программного обеспечения налоговых органов следующие действия:

1) формирует уведомление об отказе в приеме с указанием причин отказа или сообщение об ошибке (в случае невозможности расшифровать запрос по ТКС);

2) подписывает усиленной квалифицированной электронной подписью уполномоченного лица инспекции ФНС России уведомление об отказе в приеме;

3) отправляет уведомление об отказе в приеме (сообщение об ошибке) заявителю.

117. Датой направления запроса по ТКС заявителем в инспекцию ФНС России через специализированного оператора связи считается дата, зафиксированная в подтверждении даты отправки.

118. Запрос по ТКС считается принятым инспекцией ФНС России, если заявителю поступило извещение о получении электронного документа, подписанное усиленной квалифицированной электронной подписью уполномоченного лица инспекции ФНС России.

Датой получения запроса по ТКС инспекцией ФНС России считается дата, указанная в извещении о получении электронного документа.

119. Должностное лицо, ответственное за предоставление государственной услуги, при получении запроса по ТКС в тот же рабочий день распечатывает этот запрос и передает его по реестру в структурное подразделение, ответственное за делопроизводство.

120. Последующие действия в отношении поступившего запроса по ТКС выполняются в соответствии с пунктами 95-104 настоящего Административного регламента.

121. В случае, если заявителем выбран способ получения ответа в электронной форме с усиленной квалифицированной электронной подписью по ТКС или не указан способ получения ответа, письмо, подписанное усиленной квалифицированной электронной подписью начальника (заместителя начальника) инспекции ФНС России, должностное лицо, ответственное за предоставление государственной услуги, передает по реестру в структурное подразделение, ответственное за передачу писем в электронной форме по ТКС, для направления его по ТКС по электронному адресу заявителя.

На экземпляре письма на бумажном носителе ставится подпись указанного должностного лица и дата передачи письма. Указанный экземпляр письма остается на хранении в структурном подразделении, ответственном за предоставление государственной услуги.

122. Должностное лицо структурного подразделения, ответственного за передачу писем в электронной форме по ТКС, не позднее следующего рабочего дня за днем получения письма по реестру направляет его по ТКС по электронному адресу заявителя.

123. В случае, если заявителем выбран способ получения ответа непосредственно или по почте, последующие действия в отношении поступившего запроса по ТКС выполняются в соответствии с пунктами 106-109 настоящего Административного регламента.

124. Конечным результатом выполнения административной процедуры по индивидуальному информированию на основании запросов по ТКС являются:

1) индивидуальное информирование в электронной форме по ТКС;

2) письма о непредоставлении государственной услуги.

Индивидуальное информирование о состоянии расчетов по налогам, сборам, пеням, штрафам на основании запросов в письменной форме

125. Основанием для индивидуального информирования в соответствии с настоящим подразделом является обращение заявителя с письменным запросом о представлении справки о состоянии расчетов по налогам, сборам, пеням, штрафам (далее - справка о состоянии расчетов) в инспекцию ФНС России по месту его учета.

Письменный запрос о представлении справки о состоянии расчетов заявителя, отнесенного к категории крупнейших налогоплательщиков, представляется в инспекцию ФНС России по месту его учета в качестве крупнейшего налогоплательщика.

Рекомендованная форма письменного запроса, предусмотренного настоящим подразделом, приведена в приложении N 8 к настоящему Административному регламенту.

Формы справок о состоянии расчетов по налогам, сборам, пеням, штрафам утверждаются в соответствии с пунктом 4 статьи 31 Налогового кодекса Российской Федерации.

126. Индивидуальное информирование о состоянии расчетов по налогам, сборам, пеням, штрафам осуществляют должностные лица структурного подразделения инспекции ФНС России, ответственного за такое информирование.

127. Справка о состоянии расчетов представляется в течение 5 рабочих дней со дня поступления в инспекцию ФНС России соответствующего письменного запроса.

128. Письменный запрос о представлении справки о состоянии расчетов может быть представлен заявителем непосредственно или направлен по почте.

129. В письменном запросе о представлении справки о состоянии расчетов может быть указан способ получения такой справки (непосредственно или по почте).

В случае, если в письменном запросе о представлении справки о состоянии расчетов не указан способ получения такой справки, указанная справка направляется заявителю по почте.

130. При представлении письменного запроса о представлении справки о состоянии расчетов заявителем непосредственно должностное лицо, ответственное за предоставление государственной услуги, проверяет наличие оснований, указанных в пункте 27 настоящего Административного регламента.

При наличии хотя бы одного из оснований для отказа в приеме письменного запроса о представлении справки о состоянии расчетов (пункт 27 настоящего Административного регламента) письменный запрос возвращается заявителю.

По просьбе заявителя должностное лицо, ответственное за предоставление государственной услуги, проставляет отметку об отказе в приеме письменного запроса о представлении справки о состоянии расчетов, указывает свои фамилию, инициалы и должность, а также дату отказа в приеме запроса.

При отсутствии оснований для отказа в приеме письменного запроса о представлении справки о состоянии расчетов (пункт 27 настоящего Административного регламента) должностное лицо, ответственное за предоставление государственной услуги, принимает этот письменный запрос, по просьбе заявителя на втором экземпляре запроса проставляет отметку о его приеме и прилагаемых к нему документов, а также указывает свои фамилию, инициалы и должность, дату приема запроса.

Письменный запрос о представлении справки о состоянии расчетов, представленный заявителем непосредственно, регистрируется в день поступления должностным лицом структурного подразделения, ответственного за предоставление государственной услуги, в ведомственной системе электронного документооборота и в информационном ресурсе инспекции ФНС России.

131. Письменный запрос о представлении справки о состоянии расчетов, представленный по почте, регистрируется не позднее следующего рабочего дня за днем его поступления должностным лицом структурного подразделения, ответственного за делопроизводство, в ведомственной системе электронного документооборота и направляется в структурное подразделение, ответственное за предоставление государственной услуги, для подготовки справки о состоянии расчетов.

132. Письменный запрос о представлении справки о состоянии расчетов, представленный по почте и поступивший в структурное подразделение, ответственное за предоставление государственной услуги, в срок не позднее 2 рабочих дней со дня его регистрации в ведомственной системе электронного документооборота фиксируется с указанием входящего номера документа и даты его поступления в информационном ресурсе инспекции ФНС России.

133. При наличии хотя бы одного из оснований для отказа в приеме письменного запроса о представлении справки о состоянии расчетов, представленного по почте (пункт 27 настоящего Административного регламента), должностное лицо, ответственное за предоставление государственной услуги, не позднее следующего рабочего дня за днем регистрации такого запроса подготавливает в одном экземпляре уведомление об отказе в его приеме с указанием причины отказа.

Указанное уведомление, оформленное в установленном порядке, должностное лицо, ответственное за предоставление государственной услуги, не позднее 4 рабочих дней со дня регистрации письменного запроса передает в структурное подразделение, ответственное за делопроизводство, для направления его заявителю по почте.

Дату и номер уведомления об отказе в приеме письменного запроса, направляемого заявителю, должностное лицо, ответственное за предоставление государственной услуги, указывает в информационном ресурсе инспекции ФНС России.

134. Должностное лицо, ответственное за предоставление государственной услуги, получившее письменный запрос о представлении справки о состоянии расчетов проверяет наличие оснований, указанных в пункте 30 настоящего Административного регламента.

135. При наличии хотя бы одного из оснований, указанных в пункте 30 настоящего Административного регламента, должностное лицо, ответственное за предоставление государственной услуги, не позднее 3 рабочих дней со дня регистрации письменного запроса о представлении справки о состоянии расчетов подготавливает в одном экземпляре письмо о невозможности предоставления государственной услуги с указанием причины.

Указанное письмо, оформленное в установленном порядке, должностное лицо, ответственное за предоставление государственной услуги, не позднее 4 рабочих дней со дня регистрации соответствующего письменного запроса передает в структурное подразделение, ответственное за делопроизводство, для направления его заявителю по почте.

Дату и номер исходящего письма заявителю должностное лицо, ответственное за предоставление государственной услуги, указывает в информационном ресурсе инспекции ФНС России.

136. При отсутствии оснований, указанных в пункте 30 настоящего Административного регламента, должностное лицо, ответственное за предоставление государственной услуги, в срок не позднее 3 рабочих дней со дня регистрации письменного запроса формирует справку о состоянии расчетов по состоянию на дату, указанную в запросе.

В случае, если в письменном запросе не указана дата, по состоянию на которую формируется справка о состоянии расчетов, она формируется на дату регистрации этого запроса в инспекции ФНС России.

137. Справка о состоянии расчетов формируется с использованием программного обеспечения налоговых органов по данным информационных ресурсов инспекции ФНС России.

138. Сформированную справку о состоянии расчетов должностное лицо, ответственное за предоставление государственной услуги, распечатывает в одном экземпляре и в тот же день направляет на подпись начальнику (заместителю начальника) инспекции ФНС России.

Справка о состоянии расчетов подписывается начальником (заместителем начальника) инспекции ФНС России и заверяется печатью инспекции ФНС России в срок не позднее 4 рабочих дней со дня регистрации запроса.

139. После регистрации подписанной справки о состоянии расчетов в установленном порядке должностное лицо, ответственное за предоставление государственной услуги, указывает дату и номер исходящего письма в информационном ресурсе инспекции ФНС России.

140. Справка о состоянии расчетов может быть получена физическим лицом непосредственно при предъявлении должностному лицу, ответственному за предоставление государственной услуги, документа, удостоверяющего личность (подтверждающего полномочие уполномоченного представителя заявителя на получение этой справки).

При получении справки о состоянии расчетов на соответствующем запросе физическое лицо проставляет отметку в получении оригинала справки и подпись, указывает свои фамилию и инициалы, а также дату получения справки.

В случае, если физическим лицом не предъявлен должностному лицу, ответственному за предоставление государственной услуги, документ, удостоверяющий личность (подтверждающий полномочие уполномоченного представителя заявителя на получение справки о состоянии расчетов), физическому лицу сообщается, что указанная справка будет направлена по почте, при необходимости уточняется почтовый адрес заявителя.

141. В случае, если справка о состоянии расчетов направляется заявителю по почте, должностное лицо, ответственное за предоставление государственной услуги, передает справку в структурное подразделение, ответственное за делопроизводство, для направления ее заявителю.

142. В случае, если заявитель, указавший в письменном запросе о представлении справки о состоянии расчетов о ее получении непосредственно, не обратился за получением этой справки в течение 5 рабочих дней со дня истечения установленного срока для ее представления, должностное лицо, ответственное за предоставление государственной услуги, не позднее следующего рабочего дня передает справку о состоянии расчетов в структурное подразделение, ответственное за делопроизводство, для направления ее заявителю по почте.

143. Должностное лицо структурного подразделения, ответственного за делопроизводство, не позднее следующего рабочего дня за днем получения справки о состоянии расчетов, направляет ее заявителю по почте.

144. Конечным результатом выполнения административной процедуры по индивидуальному информированию о состоянии расчетов по налогам, сборам, пеням, штрафам на основании запросов в письменной форме являются:

1) представление заявителям справок о состоянии расчетов;

2) письма о непредоставлении государственной услуги.

Индивидуальное информирование о состоянии расчетов по налогам, сборам, пеням, штрафам на основании запросов в электронной форме с усиленной квалифицированной электронной подписью по ТКС

145. Основанием для индивидуального информирования в соответствии с настоящим подразделом является обращение заявителя с запросом по ТКС о представлении справки о состоянии расчетов в инспекцию ФНС России по месту его учета.

Запрос по ТКС о представлении справки о состоянии расчетов заявителя, отнесенного к категории крупнейших налогоплательщиков, направляется в инспекцию ФНС России по месту его учета в качестве крупнейшего налогоплательщика.

Рекомендованная форма запроса по ТКС, предусмотренного настоящим подразделом, приведена в приложении N 9 к настоящему Административному регламенту.

146. Справка о состоянии расчетов представляется в течение 5 рабочих дней со дня поступления в инспекцию ФНС России соответствующего запроса по ТКС.

147. Индивидуальное информирование в соответствии с настоящим подразделом осуществляется, если заявитель взаимодействует с инспекцией ФНС России в электронной форме по ТКС и зарегистрирован в качестве участника электронного документооборота, с использованием технических средств автоматического создания (проверки) усиленной квалифицированной электронной подписи в инспекции ФНС России.

148. В процессе электронного документооборота при представлении в инспекцию ФНС России запроса по ТКС о представлении справки о состоянии расчетов также используются справка о состоянии расчетов и следующие технологические электронные документы: подтверждение даты отправки, информационное сообщение о представительстве в отношениях, регулируемых законодательством о налогах и сборах, квитанция о приеме, уведомление об отказе в приеме, извещение о получении электронного документа.

Извещение о получении электронного документа формируется на каждый полученный по ТКС следующий электронный документ: запрос по ТКС о представлении справки о состоянии расчетов, справку о состоянии расчетов, подтверждение даты отправки, квитанцию о приеме, уведомление об отказе в приеме.

149. При осуществлении электронного документооборота обеспечивается хранение всех отправленных и принятых электронных документов по ТКС, в том числе технологических электронных документов, с усиленными квалифицированными электронными подписями и квалифицированными сертификатами ключей проверки электронной подписи, применявшихся для формирования указанных подписей.

150. При получении запроса по ТКС о представлении справки о состоянии расчетов должностное лицо структурного подразделения, ответственного за прием соответствующих запросов, в течение одного рабочего дня с момента получения такого запроса проверяет с использованием программного обеспечения налоговых органов наличие оснований для отказа в приеме указанного запроса (пункт 27 настоящего Административного регламента).

При отсутствии оснований для отказа в приеме запроса по ТКС о представлении справки о состоянии расчетов указанное должностное лицо выполняет следующие действия:

1) регистрирует запрос по ТКС, формирует квитанцию о приеме, подписывает его усиленной квалифицированной электронной подписью уполномоченного лица инспекции ФНС России;

2) отправляет квитанцию о приеме заявителю.

151. При наличии хотя бы одного из оснований для отказа в приеме запроса по ТКС о представлении справки о состоянии расчетов (пункт 27 настоящего Административного регламента) должностное лицо структурного подразделения, ответственного за прием соответствующих запросов, в течение одного рабочего дня с момента получения такого запроса выполняет с использованием программного обеспечения налоговых органов следующие действия:

1) формирует уведомление об отказе в приеме с указанием причин отказа или сообщение об ошибке (в случае невозможности расшифровать запрос по ТКС);

2) подписывает усиленной квалифицированной электронной подписью уполномоченного лица инспекции ФНС России уведомление об отказе в приеме;

3) отправляет уведомление об отказе в приеме (сообщение об ошибке) заявителю.

152. Датой направления заявителем в инспекцию ФНС России запроса по ТКС о представлении справки о состоянии расчетов через специализированного оператора связи считается дата, зафиксированная в подтверждении даты отправки.

153. Запрос по ТКС о представлении справки о состоянии расчетов считается принятым инспекцией ФНС России, если заявителю поступила квитанция о приеме, подписанная усиленной квалифицированной электронной подписью уполномоченного лица инспекции ФНС России.

Датой получения инспекцией ФНС России запроса по ТКС о представлении справки о состоянии расчетов считается дата, указанная в квитанции о приеме.

154. При отсутствии оснований для отказа в приеме запроса по ТКС о представлении справки о состоянии расчетов (пункт 27 настоящего Административного регламента) должностное лицо, ответственное за предоставление государственной услуги, не позднее 3 рабочих дней со дня его регистрации выполняет с использованием программного обеспечения налоговых органов следующие действия:

1) формирует справку о состоянии расчетов;

2) подписывает усиленной квалифицированной электронной подписью уполномоченного лица инспекции ФНС России справку о состоянии расчетов;

3) отправляет справку о состоянии расчетов заявителю.

155. При получении запроса по ТКС о представлении справки о состоянии расчетов заявителя в целом (в случае, если в запросе не указан КПП заявителя) и при отсутствии оснований для отказа в его приеме (пункт 27 настоящего Административного регламента) должностное лицо, ответственное за предоставление государственной услуги, не позднее следующего рабочего дня со дня регистрации этого запроса на основании данных Единого государственного реестра налогоплательщиков (далее - ЕГРН) с использованием программного обеспечения налоговых органов формирует и направляет соответствующие запросы в иные инспекции ФНС России, в которых этот заявитель состоит на учете по основаниям, предусмотренным Налоговым кодексом Российской Федерации.

156. Должностные лица, ответственные за предоставление государственной услуги в иных инспекциях ФНС России, в которые в соответствии с пунктом 155 настоящего Административного регламента поступили запросы инспекции ФНС России, в течение одного рабочего дня с момента получения соответствующего запроса проверяют наличие оснований для отказа в приеме запроса по ТКС о представлении справки о состоянии расчетов (пункт 27 настоящего Административного регламента).

Указанные должностные лица при отсутствии оснований для отказа в приеме запроса по ТКС о представлении справки о состоянии расчетов (пункт 27 настоящего Административного регламента) выполняют следующие действия:

1) регистрируют запрос по ТКС о представлении справки о состоянии расчетов, формируют квитанцию о приеме, подписывают ее усиленной квалифицированной электронной подписью уполномоченного лица инспекции ФНС России;

2) отправляют квитанцию о приеме в инспекцию ФНС России, направившую запрос;

3) не позднее следующего рабочего дня со дня регистрации запроса формируют справку о состоянии расчетов;

4) подписывают усиленной квалифицированной электронной подписью уполномоченного лица инспекции ФНС России справку о состоянии расчетов;

5) отправляют справку о состоянии расчетов в инспекцию ФНС России, направившую запрос.

157. При наличии хотя бы одного из оснований для отказа в приеме запроса по ТКС о представлении справки о состоянии расчетов (пункт 27 настоящего Административного регламента) должностные лица, ответственные за предоставление государственной услуги в инспекциях ФНС России, в которые в соответствии с пунктом 155 настоящего Административного регламента поступили запросы инспекции ФНС России, выполняют следующие действия:

1) формируют уведомление об отказе в приеме запроса по ТКС о представлении справки о состоянии расчетов с указанием причин отказа;

2) подписывают усиленной квалифицированной электронной подписью уполномоченного лица инспекции ФНС России уведомление об отказе в приеме;

3) отправляют уведомление об отказе в приеме запроса по ТКС о представлении справки о состоянии расчетов в инспекцию ФНС России, направившую запрос.

158. Должностное лицо, ответственное за предоставление государственной услуги, в инспекции ФНС России, направившей в соответствии с пунктом 155 настоящего Административного регламента запрос, при получении справок о состоянии расчетов от иных инспекций ФНС России, в которых заявитель состоит на учете по основаниям, предусмотренным Налоговым кодексом Российской Федерации, выполняет следующие действия:

1) формирует на основании информационных ресурсов инспекции ФНС России, направившей запрос, справку о состоянии расчетов;

2) формирует комплект справок о состоянии расчетов, в том числе полученных от иных инспекций ФНС России;

3) подписывает усиленной квалифицированной электронной подписью уполномоченного лица инспекции ФНС России комплект справок о состоянии расчетов и направляет его заявителю.

159. Справка о состоянии расчетов сохраняется в информационном ресурсе инспекции ФНС России в течение трех лет.

160. Конечным результатом выполнения административной процедуры по индивидуальному информированию о состоянии расчетов по налогам, сборам, пеням, штрафам на основании запросов по ТКС являются:

1) представление заявителям справок о состоянии расчетов;

2) уведомления о непредоставлении государственной услуги.

Индивидуальное информирование об исполнении обязанности по уплате налогов, сборов, пеней, штрафов на основании запросов в письменной форме

161. Основанием для индивидуального информирования в соответствии с настоящим подразделом является обращение заявителя с письменным запросом о представлении справки об исполнении обязанности по уплате налогов, сборов, пеней, штрафов (далее - справка) в инспекцию ФНС России по месту его учета.

Письменный запрос о представлении справки заявителя, отнесенного к категории крупнейших налогоплательщиков, представляется в инспекцию ФНС России по месту его учета в качестве крупнейшего налогоплательщика.

Рекомендованная форма письменного запроса, предусмотренного настоящим подразделом, приведена в приложении N 8 к настоящему Административному регламенту.

162. Индивидуальное информирование об исполнении обязанности по уплате налогов, сборов, пеней, штрафов осуществляют должностные лица структурного подразделения инспекции ФНС России, ответственного за такое информирование.

163. Справка представляется в течение 10 рабочих дней со дня поступления в инспекцию ФНС России соответствующего письменного запроса.

164. Письменный запрос о представлении справки может быть представлен заявителем непосредственно или направлен по почте.

165. В письменном запросе о представлении справки может быть указан способ получения справки (непосредственно или по почте).

В случае, если в письменном запросе о представлении справки не указан способ получения справки, указанная справка направляется заявителю по почте.

166. Справка формируется в целом по всем налогам, сборам, пеням, штрафам, подлежащим уплате заявителем, с использованием программного обеспечения налоговых органов по данным информационных ресурсов инспекций ФНС России.

167. При формировании справки запись "не имеет неисполненную обязанность по уплате налогов, сборов, пеней, штрафов, подлежащих уплате в соответствии с законодательством о налогах и сборах" делается в случае отсутствия по данным инспекций ФНС России по состоянию на дату, указанную в письменном запросе, недоимки, начисленных, но не уплаченных заявителем пеней, штрафов, за исключением сумм:

1) на которые предоставлены отсрочка (рассрочка), инвестиционный налоговый кредит в соответствии с законодательством Российской Федерации о налогах и сборах;

2) которые реструктурированы в соответствии с законодательством Российской Федерации;

3) по которым имеется вступившее в законную силу решение суда о признании обязанности заявителя по уплате этих сумм исполненной.

В случае, если в письменном запросе о представлении справки не указана дата, по состоянию на которую формируется справка, она формируется на дату регистрации этого запроса в инспекции ФНС России.

168. При наличии на дату, по состоянию на которую формируется справка, недоимки, начисленных, но не уплаченных заявителем пеней, штрафов, за исключением сумм, указанных в подпунктах 1-3 пункта 167 настоящего Административного регламента, делается запись "имеет неисполненную обязанность по уплате налогов, сборов, пеней, штрафов, подлежащих уплате в соответствии с законодательством о налогах и сборах".

169. Должностные лица, ответственные за предоставление государственной услуги, в отношении письменного запроса о представлении справки выполняют действия в соответствии с пунктами 130-135 настоящего Административного регламента.

170. При отсутствии оснований, указанных в пункте 30 настоящего Административного регламента, должностное лицо, ответственное за предоставление государственной услуги, не позднее следующего рабочего дня со дня регистрации письменного запроса о представлении справки на основании данных ЕГРН с использованием программного обеспечения налоговых органов формирует и направляет соответствующие запросы в иные инспекции ФНС России, в которых заявитель состоит на учете по основаниям, предусмотренным Налоговым кодексом Российской Федерации.

171. Должностные лица, ответственные за предоставление государственной услуги в иных инспекциях ФНС России, в которые в соответствии с пунктом 170 настоящего Административного регламента поступили запросы инспекции ФНС России, регистрируют эти запросы в информационных ресурсах инспекций ФНС России в течение одного рабочего дня с момента получения соответствующего запроса.

Должностные лица, ответственные за предоставление государственной услуги, в срок не позднее 2 рабочих дней со дня регистрации указанного запроса формируют соответствующую справку и направляют ее в инспекцию ФНС России, направившую запрос.

172. Должностное лицо, ответственное за предоставление государственной услуги, в инспекции ФНС России, направившей в соответствии с пунктом 170 настоящего Административного регламента запрос, на основании информационных ресурсов указанной инспекции ФНС России и всех справок, полученных от иных инспекций ФНС России, в которых заявитель состоит на учете по основаниям, предусмотренным Налоговым кодексом Российской Федерации, формирует справку об исполнении заявителем обязанности по уплате налогов, сборов, пеней, штрафов в целом.

При наличии неисполненной заявителем обязанности по уплате налогов, сборов, пеней, штрафов в приложении к справке указываются коды инспекций ФНС России, по справкам которых заявитель имеет неисполненную обязанность.

173. Должностное лицо, ответственное за предоставление государственной услуги, распечатывает справку и приложение к ней (при наличии) в одном экземпляре и в тот же день направляет ее на подпись начальнику (заместителю начальника) инспекции ФНС России.

Справка и приложение к ней (при наличии) подписываются начальником (заместителем начальника) инспекции ФНС России и заверяются печатью инспекции ФНС России.

174. Последующие действия в отношении письменного запроса о представлении справки выполняются в соответствии с пунктами 139-143 настоящего Административного регламента.

175. Конечным результатом выполнения административной процедуры по индивидуальному информированию об исполнении обязанности по уплате налогов, сборов, пеней, штрафов на основании запросов в письменной форме являются:

1) представление заявителям справок;

2) письма об отказе в предоставлении государственной услуги.

Индивидуальное информирование об исполнении обязанности по уплате налогов, сборов, пеней, штрафов на основании запросов в электронной форме с усиленной квалифицированной электронной подписью по ТКС

176. Основанием для индивидуального информирования в соответствии с настоящим подразделом является обращение заявителя с запросом по ТКС о представлении справки в инспекцию ФНС России по месту его учета.

Запрос по ТКС о представлении справки заявителя, отнесенного к категории крупнейших налогоплательщиков, направляется в инспекцию ФНС России по месту его учета в качестве крупнейшего налогоплательщика.

Рекомендованная форма запроса по ТКС, предусмотренного настоящим подразделом, приведена в приложении N 9 к настоящему Административному регламенту.

177. Справка представляется в течение 10 рабочих дней со дня поступления в инспекцию ФНС России соответствующего запроса по ТКС.

178. Индивидуальное информирование в соответствии с настоящим подразделом осуществляется, если заявитель взаимодействует с инспекцией ФНС России в электронной форме по ТКС и зарегистрирован в качестве участника электронного документооборота, с использованием технических средств автоматического создания (проверки) усиленной квалифицированной электронной подписи в инспекции ФНС России.

179. В процессе электронного документооборота при представлении в инспекцию ФНС России запроса по ТКС о представлении справки также используются справка и технологические электронные документы, указанные в пункте 148 настоящего Административного регламента.

Извещение о получении электронного документа формируется на каждый полученный по ТКС следующий электронный документ: запрос по ТКС о представлении справки, справку, подтверждение даты отправки, квитанцию о приеме, уведомление об отказе в приеме.

180. Справка формируется в целом по всем налогам, сборам, пеням, штрафам, подлежащим уплате заявителем, с использованием программного обеспечения налоговых органов по данным информационных ресурсов инспекций ФНС России в соответствии с пунктами 167 и 168 настоящего Административного регламента.

181. Должностные лица, ответственные за предоставление государственной услуги, в отношении запроса по ТКС о представлении справки выполняют действия в соответствии с пунктами 149-153 настоящего Административного регламента.

182. При отсутствии оснований для отказа в приеме запроса по ТКС о представлении справки (пункт 27 настоящего Административного регламента), должностное лицо, ответственное за предоставление государственной услуги, не позднее следующего рабочего дня со дня регистрации этого запроса на основании данных ЕГРН с использованием программного обеспечения налоговых органов формирует и направляет соответствующие запросы в иные инспекции ФНС России, в которых заявитель состоит на учете по основаниям, предусмотренным Налоговым кодексом Российской Федерации.

183. Должностные лица, ответственные за предоставление государственной услуги в иных инспекциях ФНС России, в которые в соответствии с пунктом 182 настоящего Административного регламента поступили запросы инспекции ФНС России, регистрируют эти запросы в информационных ресурсах инспекций ФНС России в течение одного рабочего дня с момента получения соответствующего запроса.

Должностные лица, ответственные за предоставление государственной услуги, в срок не позднее 2 рабочих дней со дня регистрации указанного запроса формируют соответствующую справку и направляют ее в инспекцию ФНС России, направившую запрос.

184. Должностное лицо, ответственное за предоставление государственной услуги, в инспекции ФНС России, направившей в соответствии с пунктом 182 настоящего Административного регламента запрос, на основании информационных ресурсов указанной инспекции ФНС России и всех справок, полученных от иных инспекций ФНС России, в которых заявитель состоит на учете по основаниям, предусмотренным Налоговым кодексом Российской Федерации, выполняет следующие действия:

1) формирует справку об исполнении заявителем обязанности по уплате налогов, сборов, пеней, штрафов в целом.

При наличии неисполненной заявителем обязанности по уплате налогов, сборов, пеней, штрафов в приложении к справке указываются коды инспекций ФНС России, по справкам которых заявитель имеет неисполненную обязанность;

2) подписывает усиленной квалифицированной электронной подписью уполномоченного лица инспекции ФНС России справку и приложение к ней (при наличии) и направляет ее заявителю.

185. Конечным результатом выполнения административной процедуры по индивидуальному информированию об исполнении обязанности по уплате налогов, сборов, пеней, штрафов на основании запросов по ТКС о представлении справки являются:

1) представление заявителям справок;

2) уведомления об отказе в предоставлении государственной услуги.

Прием налоговых деклараций (расчетов)

186. Настоящая административная процедура выполняется в отношении налоговых деклараций (расчетов) по каждому налогу.

Основанием для приема налоговых деклараций (расчетов) является представление в соответствии с Налоговым кодексом Российской Федерации налоговых деклараций (расчетов) по установленной форме (установленному формату) заявителем в инспекцию ФНС России по месту учета (заявителем, отнесенным к категории крупнейших налогоплательщиков, - в инспекцию ФНС России по месту его учета в качестве крупнейшего налогоплательщика), если иное не предусмотрено законодательством Российской Федерации о налогах и сборах.

Формы и форматы налоговых деклараций (расчетов) утверждаются в соответствии с пунктами 2 и 7 статьи 80 Налогового кодекса Российской Федерации).

187. Налоговая декларация (расчет) может быть представлена на бумажном носителе заявителем непосредственно или по почте с описью вложения, заверенной должностным лицом отделения связи, либо передана в электронной форме по ТКС, если иное не предусмотрено законодательством Российской Федерации о налогах и сборах.

188. Прием налоговых деклараций (расчетов) осуществляют должностные лица структурного подразделения, ответственного за прием налоговых деклараций (расчетов).

189. При представлении налоговой декларации (расчета) заявителем непосредственно прием налоговой декларации (расчета) осуществляется в момент ее представления.

При этом максимальное время приема одной налоговой декларации (расчета) составляет десять минут.

190. Должностное лицо, ответственное за предоставление государственной услуги, обязано:

1) проверить у физического лица, представившего налоговую декларацию (расчет) непосредственно, документ, удостоверяющий личность этого физического лица (подтверждающий полномочие уполномоченного представителя заявителя на представление налоговой декларации, расчета);

2) проверить, соответствует ли налоговая декларация (расчет) установленной форме (установленному формату);

3) зарегистрировать налоговую декларацию (расчет), представленную по установленной форме (установленному формату), в информационном ресурсе инспекции ФНС России;

4) по просьбе заявителя проставить на представленной им копии налоговой декларации (расчета) отметку о приеме налоговой декларации (расчета) и дату ее приема.

191. Основания для отказа в приеме налоговой декларации (расчета) указаны в пункте 28 настоящего Административного регламента.

192. При наличии хотя бы одного из оснований, указанных в пункте 28 настоящего Административного регламента, должностное лицо, ответственное за предоставление государственной услуги, информирует заявителя о том, что налоговая декларация (расчет) не принята с указанием причины в устной форме (если налоговая декларация (расчет) представлена заявителем непосредственно), либо соответствующим уведомлением, направленным заявителю по почте заказным письмом (если налоговая декларация (расчет) представлена по почте с описью вложения прилагаемых документов, заверенной должностным лицом отделения связи), либо по ТКС (если налоговая декларация (расчет) представлена в электронной форме по ТКС).

193. Конечным результатом выполнения административной процедуры по приему налоговых деклараций (расчетов) являются:

1) при представлении налоговой декларации (расчета) заявителем непосредственно:

а) регистрация налоговой декларации (расчета) в информационном ресурсе инспекции ФНС России и проставление должностным лицом, ответственным за предоставление государственной услуги, по просьбе заявителя отметки на копии налоговой декларации (расчета) о приеме налоговой декларации (расчета) и дате ее приема;

б) сообщение в устной форме об отказе в приеме налоговой декларации (расчета);

2) при представлении налоговой декларации (расчета) по почте:

а) регистрация налоговой декларации (расчета) в информационном ресурсе инспекции ФНС России;

б) уведомление об отказе в приеме налоговой декларации (расчета), направленное заявителю по почте заказным письмом;

3) при представлении налоговой декларации (расчета) в электронной форме по ТКС - регистрация налоговой декларации (расчета) в информационном ресурсе инспекции ФНС России, направление заявителю квитанции о приеме и извещение о результате приема (уведомление о результате приема) налоговой декларации (расчета) в виде электронного документа, подписанного усиленной квалифицированной электронной подписью уполномоченного представителя инспекции ФНС России.

Прием налоговых деклараций (расчетов), представленных на бумажном носителе заявителем непосредственно

194. Должностное лицо, ответственное за предоставление государственной услуги, при приеме налоговой декларации (расчета) проверяет наличие оснований, указанных в пункте 28 настоящего Административного регламента, и правильность заполнения налоговой декларации (расчета) в соответствии с установленным порядком. В частности, проверяется наличие в налоговой декларации (расчете) следующих реквизитов:

1) для физического лица: фамилии, имени, отчества (при наличии);

2) для организации:

а) полного наименования организации (ее обособленного подразделения, при наличии его наименования);

б) ИНН, если иное не предусмотрено Налоговым кодексом Российской Федерации;

в) вида документа: первичный (корректирующий);

г) наименования налогового органа;

д) подписей лиц, уполномоченных подтверждать достоверность и полноту сведений, указанных в налоговой декларации (расчете).

При наличии хотя бы одного из оснований, указанных в пункте 28 настоящего Административного регламента, и отсутствии в налоговой декларации (расчете) реквизитов, указанных в настоящем пункте, должностное лицо, ответственное за предоставление государственной услуги, информирует заявителя о том, что налоговая декларация (расчет) не принята, с указанием причины.

195. В случаях, если в налоговой декларации (расчете) нечетко (неправильно) заполнены отдельные реквизиты и показатели, что влечет невозможность их однозначного прочтения, должностное лицо, ответственное за предоставление государственной услуги, информирует заявителя о порядке заполнения налоговой декларации (расчета) и выявленных недостатках, а также предлагает устранить допущенные недостатки немедленно.

196. В случае, если заявитель отказывается устранить указанные недостатки немедленно или их устранение в настоящий момент невозможно, должностное лицо, ответственное за предоставление государственной услуги, принимает налоговую декларацию (расчет) и регистрирует ее в информационном ресурсе инспекции ФНС России.

На титульном листе налоговой декларации (расчета) проставляются отметка об ее приеме и дата приема с оттиском штампа "Требует уточнения".

По просьбе заявителя на представленной им копии налоговой декларации (расчета) проставляются отметка о приеме налоговой декларации (расчета) и дата приема. В целях информирования заявителя о результатах приема налоговой декларации (расчета) на ее копии проставляется штамп "Принята. Требует уточнения".

197. При отсутствии обстоятельств, указанных в пунктах 194, 195 настоящего Административного регламента, на титульном листе принятой налоговой декларации (расчета) должностное лицо, ответственное за предоставление государственной услуги, проставляет отметку о приеме налоговой декларации (расчета) и дату приема с оттиском штампа "Принята".

По просьбе заявителя на представленной им копии налоговой декларации (расчета) проставляются отметка о приеме налоговой декларации (расчета) и дата приема.

198. Должностное лицо, ответственное за предоставление государственной услуги, не позднее 2 рабочих дней со дня проставления отметки о приеме налоговой декларации (расчета) регистрирует налоговую декларацию (расчет) в информационном ресурсе инспекции ФНС России и присваивает налоговой декларации (расчету) регистрационный номер, который проставляется на ее титульном листе.

199. Зарегистрированные налоговые декларации (расчеты) должностное лицо, ответственное за предоставление государственной услуги, формирует в пачки в зависимости от категории заявителей (налогоплательщики, отнесенные к категории крупнейших, и другие налогоплательщики) и по видам бланков.

200. Не позднее следующего рабочего дня за днем регистрации налоговых деклараций (расчетов), должностное лицо, ответственное за предоставление государственной услуги, передает налоговые декларации (расчеты), сформированные в пачки в зависимости от категории заявителей и по видам бланков, с сопроводительным ярлыком в структурное подразделение, ответственное за ввод и обработку данных, для осуществления ввода данных, если не установлен иной порядок.

201. В случаях обнаружения ошибки в налоговой декларации (расчете), зарегистрированной и переданной в установленном порядке для ввода и обработки, не позволяющей осуществить ее ввод, указанная налоговая декларация (расчет) передается в день обнаружения ошибки в структурное подразделение, ответственное за предоставление государственной услуги, за подписью должностного лица структурного подразделения, ответственного за ввод и обработку данных.

202. Должностное лицо, ответственное за предоставление государственной услуги, не позднее 2 рабочих дней, следующих за днем возврата налоговой декларации (расчета) из структурного подразделения, ответственного за ввод и обработку данных, формирует и подписывает уведомление об уточнении налоговой декларации (расчета) у начальника (заместителя начальника) инспекции ФНС России и передает его в структурное подразделение, ответственное за делопроизводство.

203. Должностное лицо структурного подразделения, ответственного за делопроизводство, не позднее следующего рабочего дня обязано направить уведомление об уточнении налоговой декларации (расчета) заявителю по почте.

Прием налоговых деклараций (расчетов), представленных на бумажном носителе по почте

204. При представлении налоговых деклараций (расчетов) по почте с описью вложения прилагаемых документов, заверенной должностным лицом отделения связи, должностное лицо структурного подразделения, ответственного за делопроизводство, проставляет на титульном листе каждой налоговой декларации (расчета) дату ее направления заявителем и дату ее поступления в инспекцию ФНС России, а также свою подпись.

Дата направления заявителем налоговой декларации (расчета) определяется по почтовому штемпелю на описи вложения при отсутствии описи вложения по почтовому штемпелю, проставленному на конверте.

Дата поступления налоговой декларации (расчета) в инспекцию ФНС России, определяется по почтовому штемпелю, проставленному на конверте.

Налоговую декларацию (расчет) должностное лицо структурного подразделения, ответственного за делопроизводство, передает без регистрации в ведомственной системе электронного документооборота не позднее следующего рабочего дня за днем ее приема (конверт прилагается) с сопроводительным листом в структурное подразделение, ответственное за предоставление государственной услуги.

205. В случае, если в почтовом отправлении, кроме налоговой декларации (расчета), содержатся иные документы, не относящиеся к этой налоговой декларации (расчету), должностное лицо структурного подразделения, ответственного за делопроизводство, передает в структурное подразделение, ответственное за предоставление государственной услуги, по сопроводительному листу налоговую декларацию (расчет) с прилагаемым конвертом и сопроводительным письмом заявителя (при наличии этого письма).

Указанные документы, не относящиеся к налоговой декларации (расчету), регистрируются в день поступления в ведомственной системе электронного документооборота должностным лицом структурного подразделения, ответственного за делопроизводство, и направляются начальнику (заместителю начальника) инспекции ФНС России.

206. Должностное лицо, ответственное за предоставление государственной услуги, получившее налоговую декларацию (расчет) из структурного подразделения, ответственного за делопроизводство, проверяет соответствие данных сопроводительного листа фактическому количеству полученных листов налоговой декларации (расчета).

В случае несоответствия данных сопроводительного листа фактическому количеству листов налоговой декларации (расчета) должностное лицо, ответственное за предоставление государственной услуги, подготавливает служебную записку об установленном факте за подписью начальника (заместителя начальника) своего структурного подразделения на имя начальника (заместителя начальника) структурного подразделения, ответственного за делопроизводство.

207. Последующие действия при приеме налоговой декларации (расчета), представленной по почте, должностное лицо, ответственное за предоставление государственной услуги, выполняет в соответствии с пунктами 194-203 настоящего Административного регламента.

208. В случаях обнаружения ошибки в налоговой декларации (расчете), зарегистрированной и переданной в установленном порядке для ввода и обработки, не позволяющей осуществить ее ввод, указанная налоговая декларация (расчет) передается по реестру возврата из структурного подразделения, ответственного за ввод и обработку данных, не введенных налоговых деклараций (расчетов), требующих уточнений в день обнаружения ошибки в структурное подразделение, ответственное за предоставление государственной услуги, за подписью должностного лица структурного подразделения, ответственного за ввод и обработку данных.

Должностное лицо, ответственное за предоставление государственной услуги, не позднее 2 рабочих дней, следующих за днем возврата налоговой декларации (расчета) из структурного подразделения, ответственного за ввод и обработку данных, выполняет действия в соответствии с пунктами 202 и 203 настоящего Административного регламента.

209. В случае, если после направления заявителю уведомления об уточнении налоговой декларации (расчета) по почте заявителем не представлена в установленный срок уточненная налоговая декларация (расчет) или почтовое отправление вернулось ввиду отсутствия адресата (по почтовому адресу, указанному в учредительных документах заявителя, если иной почтовый адрес не указан заявителем), должностное лицо, ответственное за предоставление государственной услуги, подготавливает служебную записку с приложением налоговой декларации (расчета) об установленном факте за подписью начальника (заместителя начальника) своего структурного подразделения на имя начальника (заместителя начальника) структурного подразделения, ответственного за проведение камеральных налоговых проверок.

Прием налоговых деклараций (расчетов), представленных в электронной форме по ТКС

210. Электронный документооборот при представлении заявителем налоговых деклараций (расчетов) в электронной форме по ТКС осуществляется, если заявитель взаимодействует с инспекцией ФНС России в электронной форме по ТКС и зарегистрирован в качестве участника электронного документооборота, с использованием технических средств автоматического создания (проверки) усиленной квалифицированной электронной подписи в инспекции ФНС России.

211. В процессе электронного документооборота при представлении налоговых деклараций (расчетов) в электронной форме по ТКС также используются технологические электронные документы, указанные в пункте 148 настоящего Административного регламента, и извещение о вводе, уведомление об уточнении.

Извещение о получении электронного документа формируется на каждый полученный по ТКС следующий электронный документ: налоговую декларацию (расчет), подтверждение даты отправки, квитанцию о приеме, уведомление об отказе в приеме, извещение о вводе, уведомление об уточнении.

212. При осуществлении электронного документооборота обеспечивается хранение всех отправленных и принятых электронных документов по ТКС, в том числе технологических электронных документов, с усиленными квалифицированными электронными подписями и квалифицированными сертификатами ключей проверки электронной подписи, применявшихся для формирования указанных подписей.

213. При получении налоговой декларации (расчета) в электронной форме по ТКС не позднее четырех часов с момента ее получения должностное лицо, ответственное за прием налоговых деклараций (расчетов) в электронной форме по ТКС, выполняет с использованием программного обеспечения налоговых органов следующие действия:

1) проверяет в налоговой декларации (расчете) подлинность усиленной квалифицированной электронной подписи заявителя;

2) формирует извещение о получении налоговой декларации (расчета), подписывает усиленной квалифицированной электронной подписью уполномоченного лица инспекции ФНС России и отправляет заявителю;

3) проверяет наличие оснований, указанных в пунктах 28 и 194 настоящего Административного регламента.

214. При наличии хотя бы одного из оснований, указанных в пунктах 28 и 194 настоящего Административного регламента, должностное лицо, ответственное за прием налоговых деклараций (расчетов) в электронной форме по ТКС, в течение одного рабочего дня с момента получения налоговой декларации (расчета) выполняет с использованием программного обеспечения налоговых органов следующие действия:

1) формирует уведомление об отказе в приеме с указанием причин отказа или сообщение об ошибке в случае невозможности расшифровать налоговую декларацию (расчет);

2) подписывает усиленной квалифицированной электронной подписью уполномоченного лица инспекции ФНС России уведомление об отказе в приеме;

3) отправляет уведомление об отказе в приеме (сообщение об ошибке) заявителю.

215. При отсутствии оснований, указанных в пунктах 28 и 194 настоящего Административного регламента, должностное лицо, ответственное за прием налоговых деклараций (расчетов) в электронной форме по ТКС, в течение одного рабочего дня с момента получения налоговой декларации (расчета) выполняет с использованием программного обеспечения налоговых органов следующие действия:

1) регистрирует налоговую декларацию (расчет), формирует квитанцию о приеме, подписывает ее усиленной квалифицированной электронной подписью уполномоченного лица инспекции ФНС России;

2) отправляет квитанцию о приеме заявителю.

216. Датой представления налоговой декларации (расчета) заявителем в электронной форме по ТКС через специализированного оператора связи считается дата, зафиксированная в подтверждении даты отправки.

Налоговая декларация (расчет) в электронной форме по ТКС считается принятой инспекцией ФНС России, если заявителю поступила квитанция о приеме, подписанная усиленной квалифицированной электронной подписью уполномоченного лица инспекции ФНС России.

Датой получения налоговой декларации (расчета) в электронной форме по ТКС инспекцией ФНС России считается дата, указанная в квитанции о приеме.

217. По результатам обработки налоговой декларации (расчета) в электронной форме с использованием программного обеспечения налоговых органов формируется извещение о вводе или уведомление об уточнении в случае выявления ошибок в представленной налоговой декларации (расчете).

218. Должностное лицо, ответственное за прием налоговых деклараций (расчетов) в электронной форме по ТКС, в течение 2 рабочих дней со дня направления квитанции о приеме заявителю подписывает извещение о вводе или уведомление об уточнении усиленной квалифицированной электронной подписью уполномоченного лица инспекции ФНС России и направляет его заявителю.

219. По просьбе заявителя налоговая декларация (расчет), принятая в электронной форме по ТКС, распечатывается и проставляется отметка о приеме налоговой декларации (расчета).

220. При получении от заявителя, отнесенного к категории крупнейших налогоплательщиков, налоговой декларации (расчета) в электронной форме по ТКС, которая должна направляться для дальнейшей обработки в иные инспекции ФНС России по месту учета заявителя по основаниям, предусмотренным Налоговым кодексом Российской Федерации, не позднее четырех часов с момента ее получения должностное лицо, ответственное за прием налоговых деклараций (расчетов) в электронной форме по ТКС в инспекции ФНС России по месту учета заявителя в качестве крупнейшего налогоплательщика, осуществляет действия в соответствии с пунктами 213, 214 настоящего Административного регламента.

При отсутствии оснований, указанных в пунктах 28 и 194 настоящего Административного регламента, налоговая декларация (расчет) не позднее четырех часов с момента ее получения в электронной форме по ТКС направляется для дальнейшей обработки с использованием программного обеспечения налоговых органов в иные инспекций ФНС России по месту учета заявителя по основаниям, предусмотренным Налоговым кодексом Российской Федерации.

221. Должностные лица инспекций ФНС России по месту учета заявителя, указанных в пункте 220 настоящего Административного регламента, выполняют действия, аналогичные действиям в соответствии с пунктом 213, подпунктами 1, 2 пункта 214, подпунктом 1 пункта 215, пунктом 217 настоящего Административного регламента.

222. Квитанции о приеме или уведомления об отказе в приеме налоговых деклараций (расчетов), извещения о вводе или уведомления об уточнении, оформленные в установленном порядке, должностные лица, ответственные за прием налоговых деклараций (расчетов) в инспекциях ФНС России по месту учета заявителя, указанных в пункте 220 настоящего Административного регламента, в сроки, предусмотренные пунктами 214, 215, 218 настоящего Административного регламента, отправляют в инспекцию ФНС России по месту учета заявителя в качестве крупнейшего налогоплательщика для дальнейшей отправки заявителю.

223. Должностное лицо, ответственное за прием налоговых деклараций (расчетов) в электронной форме по ТКС в инспекции ФНС России по месту учета заявителя в качестве крупнейшего налогоплательщика, не позднее двух часов с момента получения квитанции о приеме или уведомления об отказе в приеме, извещения о вводе или уведомления об уточнении подписывает соответствующий технологический электронный документ усиленной квалифицированной электронной подписью уполномоченного лица инспекции ФНС России и направляет его заявителю.

IV. Формы контроля за предоставлением государственной услуги

Порядок осуществления текущего контроля за соблюдением и исполнением ответственными должностными лицами положений настоящего Административного регламента и иных нормативных правовых актов, устанавливающих требования к предоставлению государственной услуги, а также принятием ими решений

224. Текущий контроль за соблюдением и исполнением должностными лицами, ответственными за предоставление государственной услуги, положений настоящего Административного регламента и иных нормативных правовых актов, устанавливающих требования к предоставлению государственной услуги, а также принятием ими решений осуществляется:

1) в части публичного информирования - ежемесячно начальниками (заместителями начальников) структурных подразделений инспекций ФНС России, ответственных за такое информирование, а также начальниками (заместителями начальников) инспекций ФНС России, руководителями (заместителями руководителей) управлений ФНС России;

2) в части индивидуального информирования на основании запросов в устной форме - ежедневно начальниками (заместителями начальников) структурных подразделений налоговых органов, ответственных за такое информирование;

3) в части индивидуального информирования на основании запросов в письменной форме и на основании запросов по ТКС - ежедневно начальниками (заместителями начальников) структурных подразделений инспекций ФНС России, ответственных за такое информирование;

4) в части индивидуального информирования о состоянии расчетов по налогам, сборам, пеням, штрафам и об исполнении обязанности по уплате налогов, сборов, пеней, штрафов - ежедневно начальниками (заместителями начальников) структурных подразделений инспекций ФНС России, ответственных за такое информирование, а также начальниками (заместителями начальников) инспекций ФНС России, руководителями (заместителями руководителей) управлений ФНС России;

5) в части приема налоговых деклараций (расчетов) - ежедневно начальниками (заместителями начальников) структурных подразделений инспекций ФНС России, ответственных за выполнение такой административной процедуры.

Текущий контроль осуществляется по данным информационных ресурсов налоговых органов.

Порядок и периодичность осуществления плановых и внеплановых проверок полноты и качества предоставления государственной услуги, в том числе порядок и формы контроля за полнотой и качеством предоставления государственной услуги

225. Контроль за полнотой и качеством предоставления государственной услуги осуществляется в формах:

1) проведения проверок;

2) рассмотрения жалоб на акты налоговых органов, действия (бездействие) должностных лиц, ответственных за предоставление государственной услуги.

226. Проверки полноты и качества предоставления государственной услуги могут быть плановыми и внеплановыми.

Порядок и периодичность осуществления плановых и внеплановых проверок полноты и качества предоставления государственной услуги структурными подразделениями инспекций ФНС России, ответственными за предоставление этих услуг, определяются начальниками (заместителями начальников) соответствующих инспекций ФНС России.

Ответственность должностных лиц налоговых органов за решения и действия (бездействие), принимаемые (осуществляемые) ими в ходе предоставления государственной услуги

227. По результатам проверок в случае выявления неправомерных решений, действий (бездействия) должностных лиц налоговых органов, ответственных за предоставление государственной услуги, виновные должностные лица налоговых органов несут ответственность за указанные решения, действия (бездействие) в соответствии с законодательством Российской Федерации.

Персональная ответственность должностных лиц налоговых органов закрепляется в их должностных регламентах в соответствии с требованиями законодательства Российской Федерации.

Требования к порядку и формам контроля за предоставлением государственной услуги, в том числе со стороны граждан, их объединений и организаций

228. Контроль за предоставлением государственной услуги, в том числе со стороны граждан, их объединений и организаций, осуществляется посредством открытости деятельности налоговых органов при предоставлении государственной услуги, получения гражданами, их объединениями и организациями актуальной, полной и достоверной информации о порядке предоставления государственной услуги, и обеспечения возможности досудебного (внесудебного) рассмотрения жалоб.

V. Досудебный (внесудебный) порядок обжалования решений и действий (бездействия) налоговых органов, а также их должностных лиц

Информация для заявителя о его праве на досудебное (внесудебное) обжалование решений, действий (бездействия), принятых (осуществляемых) в ходе предоставления государственной услуги

229. Обжалование решений (актов ненормативного характера) налоговых органов, действий (бездействия) должностных лиц налоговых органов, принятых (осуществляемых) в ходе предоставления государственной услуги, рассмотрение соответствующих жалоб и принятие решений по ним осуществляются в порядке, установленном разделом VII Налогового кодекса Российской Федерации.

230. Жалоба в вышестоящий налоговый орган (вышестоящему должностному лицу) подается, если иное не предусмотрено Налоговым кодексом Российской Федерации, в течение 3 месяцев со дня, когда заявитель узнал или должен был узнать о нарушении своих прав.

К жалобе могут быть приложены обосновывающие ее документы.

В случае пропуска по уважительной причине срока подачи жалобы этот срок по заявлению заявителя может быть восстановлен вышестоящим должностным лицом налогового органа или вышестоящим налоговым органом.

231. Жалоба подается в письменной форме соответствующему налоговому органу или должностному лицу.

Предмет досудебного (внесудебного) обжалования

232. Предметом досудебного (внесудебного) обжалования являются решения налоговых органов, действия (бездействие) их должностных лиц, принятые (осуществляемые) в ходе предоставления государственной услуги.

Исчерпывающий перечень оснований для приостановления рассмотрения жалобы и случаев, в которых ответ на жалобу не дается

233. Основания для приостановления рассмотрения жалобы отсутствуют.

234. Жалоба не подлежит рассмотрению по существу поставленных вопросов в следующих случаях:

1) при пропуске срока подачи жалобы;

2) при подаче жалобы представителем заявителя, полномочия которого документально не подтверждены;

3) при отсутствии подписи лица, обратившегося с жалобой.

4) при получении налоговым органом информации о вступлении в законную силу решения суда по вопросам, изложенным в жалобе;

Заявителю, подавшему жалобу, должно быть сообщено о невозможности рассмотрения его жалобы по существу поставленных вопросов.

В случаях устранения обстоятельств, предусмотренных подпунктами 2, 3 настоящего пункта, жалоба может быть подана повторно в пределах сроков подачи жалобы, предусмотренных законодательством Российской Федерации.

Основания для начала процедуры досудебного (внесудебного) обжалования

235. Основанием для начала процедуры досудебного (внесудебного) обжалования является подача заявителем жалобы в вышестоящий налоговый орган (вышестоящему должностному лицу) в порядке, установленном Налоговым кодексом Российской Федерации.

Право заявителя на получение информации и документов, необходимых для обоснования и рассмотрения жалобы

236. Право заявителя на получение информации и документов, необходимых для обоснования и рассмотрения жалобы, предусмотрены Налоговым кодексом Российской Федерации и обеспечиваются соответствующими обязанностями должностных лиц налоговых органов, предоставляющих государственную услугу.

Органы государственной власти и должностные лица, которым может быть направлена жалоба заявителя в досудебном (внесудебном) порядке

237. Жалоба на решения налоговых органов, действия (бездействие) их должностных лиц, принятые (осуществляемые) в ходе предоставления государственной услуги подается в установленном порядке вышестоящему должностному лиц налогового органа или в вышестоящий налоговый орган.

Сроки рассмотрения жалобы

238. Решение налогового органа (должностного лица) по жалобе принимается в течение одного месяца со дня ее получения.

Указанный срок может быть продлен руководителем (заместителем руководителя) налогового органа для получения документов (информации), необходимых для рассмотрения жалобы, у нижестоящих налоговых органов, но не более чем на 15 рабочих дней.

О принятом решении в течение 3 рабочих дней со дня его принятия сообщается в письменной форме заявителю.

Результат досудебного (внесудебного) обжалования

239. По итогам рассмотрения жалобы на решение налогового органа вышестоящий налоговый орган (вышестоящее должностное лицо) вправе:

1) оставить жалобу без удовлетворения;

2) отменить решение налогового органа;

3) изменить решение или вынести новое решение.

240. По итогам рассмотрения жалобы на действия или бездействие должностных лиц налогового органа вышестоящий налоговый орган (вышестоящее должностное лицо) вправе вынести решение по существу.

241. В случае, если заявитель не удовлетворен решением инспекции ФНС России, управления ФНС России, принятыми по жалобе, это лицо вправе обратиться с жалобой в письменной форме в ФНС России.

242. Подача жалобы в вышестоящий налоговый орган (вышестоящему должностному лицу) не приостанавливает исполнения обжалуемого решения или действия, за исключением случаев, предусмотренных Налоговым кодексом Российской Федерации.

Приложение N 1
к Административному регламенту,
утв. приказом Минфина РФ
от 2 июля 2012 г. N 99н

БЛОК-СХЕМА ИСПОЛНЕНИЯ ФУНКЦИИ ПО БЕСПЛАТНОМУ ИНФОРМИРОВАНИЮ ЗАЯВИТЕЛЯ

Приложение N 2
к Административному регламенту,
утв. приказом Минфина РФ
от 2 июля 2012 г. N 99н

БЛОК-СХЕМА ВЫДАЧИ СПРАВКИ О СОСТОЯНИИ РАСЧЕТОВ ПО НАЛОГАМ, СБОРАМ, ПЕНЯМ, ШТРАФАМ ИЛИ СПРАВКИ ОБ ИСПОЛНЕНИИ НАЛОГОПЛАТЕЛЬЩИКОМ, ПЛАТЕЛЬЩИКОМ СБОРА, НАЛОГОВЫМ АГЕНТОМ ОБЯЗАННОСТИ ПО УПЛАТЕ НАЛОГОВ, СБОРОВ, ПЕНЕЙ, ШТРАФОВ

Приложение N 3
к Административному регламенту,
утв. приказом Минфина РФ
от 2 июля 2012 г. N 99н

БЛОК-СХЕМА ПРИЕМ НАЛОГОВОЙ ДЕКЛАРАЦИИ (РАСЧЕТА), ПРЕДСТАВЛЕННОЙ ЗАЯВИТЕЛЕМ НЕПОСРЕДСТВЕННО

Приложение N 4
к Административному регламенту,
утв. приказом Минфина РФ
от 2 июля 2012 г. N 99н

БЛОК-СХЕМА ПРИЕМ НАЛОГОВОЙ ДЕКЛАРАЦИИ (РАСЧЕТА), ПРЕДСТАВЛЕННОЙ НА БУМАЖНОМ НОСИТЕЛЕ ПО ПОЧТЕ

Приложение N 5
к Административному регламенту,
утв. приказом Минфина РФ
от 2 июля 2012 г. N 99н

БЛОК-СХЕМА ПРИЕМ НАЛОГОВОЙ ДЕКЛАРАЦИИ (РАСЧЕТА), ПРЕДСТАВЛЕННОЙ В ЭЛЕКТРОННОЙ ФОРМЕ ПО ТКС

Приложение N 6
к Административному регламенту,
утв. приказом Минфина РФ
от 2 июля 2012 г. N 99н

место штампа
организации
                           _______________________________________
                           _______________________________________
                           (полное наименование организации,
                           ИНН/КПП, место нахождения
                           организации; Ф.И.О. индивидуального
                          предпринимателя, ИНН; Ф.И.О. физического
                           лица, не являющегося индивидуальным
                           предпринимателем, ИНН (при наличии),
                           место жительства физического лица)
 
 ______________________________
     (указать тему запроса)
 
 Начальнику
 _________________________________________________________________
 _________________________________________________________________
  (указывается наименование налогового органа, Ф.И.О. начальника)
 
 Прошу Вас дать письменный ответ по вопросу ______________________
 _________________________________________________________________
 _________________________________________________________________
 (кратко, по существу, разборчивым почерком изложить суть вопроса;
  указать  способ получения ответа лично, по почте или электронной
почте)
 
 
 Подпись руководителя организации
 (физического лица) (представителя)
 
 _____________ _____________________
   (подпись)   (расшифровка подписи)
 
 М.П.
 
 <фамилия, имя, отчество (при наличии) исполнителя>
 <контактный телефон> 
 
 
 

Приложение N 7
к Административному регламенту,
утв. приказом Минфина РФ
от 2 июля 2012 г. N 99н

Код по КНД

  Код ИФНС России        
от    
   
   
Наименование организации; ИНН; Ф.И.О. индивидуального предпринимателя, ИНН; Ф.И.О. физического лица, не являющегося индивидуальным предпринимателем, ИНН (при наличии)
Номер запроса          

Реквизиты заявителя:

Полное наименование организации; Ф.И.О. физического лица

 
Адрес места нахождения организации, места жительства физического лица (почтовый индекс, код региона, район, город, населенный пункт, улица, дом, корпус, квартира)            
             
             
ИНН организации, индивидуального предпринимателя, физического лица, не являющегося индивидуальным предпринимателем (при наличии) КПП организации
                                               
                                               
Код ИФНС России, которая формирует письмо                          
                                               
 
 
(текст запроса)

Приложение: количество файлов  
Способ получения ответа: непосредственно - 1, по почте - 2, по ТКС

Наименование файлов приложений (при наличии)

     
       
Обращение представлено уполномоченным представителем заявителя НЕТ - 1, ДА - 2  
Руководитель организации, физическое лицо, уполномоченный представитель заявителя     /   /  
      (Ф.И.О.)    
____ ________________ 20____ г.            

Приложение N 8
к Административному регламенту,
утв. приказом Минфина РФ
от 2 июля 2012 г. N 99н

место штампа
организации
                  Начальнику _____________________________________
                  ________________________________________________
                              (наименование налогового органа,
                                     Ф.И.О. начальника)
                  ________________________________________________
                  ________________________________________________
                  (полное наименование организации, ИНН/КПП, место
                  нахождения организации; Ф.И.О. индивидуального
                 предпринимателя, ИНН; Ф.И.О. физического лица, не
                  являющегося индивидуальным предпринимателем, ИНН
                 (при наличии), место жительства физического лица)
 
Прошу выдать справку
 
о состоянии расчетов по налогам, сборам, 
пеням, штрафам
 
 
 
 
 
об исполнении обязанности по уплате 
налогов, сборов, пеней, штрафов
                         _________________________________________
по состоянию на          _________________________________________
                                       (указать дату)
Реквизиты заявителя:
__________________________________________________________________
__________________________________________________________________
Полное наименование организации; Ф.И.О. физического лица
__________________________________________________________________
__________________________________________________________________
 Адрес  места нахождения организации, места жительства физического
лица  (почтовый  индекс,  код  региона,  район,  город, населенный
пункт, улица, дом, корпус, квартира)
 
ИНН  организации, индивидуального предпринимателя, КПП организации
физического  лица,  не являющегося индивидуальным предпринимателем
(при наличии)
 
 
 
 
 
 
 
 
 
 
 
 
  
 
 
 
 
 
 
 
 
 
 
способ получения 
ответа
 
непосредственно
 
 
 
___________________________
 
 
почтой
 (указать почтовый адрес)
 
Подпись руководителя организации
(физического лица) (представителя)
___________ ______________________
 (подпись)  (расшифровка подписи)
 
М.П.
 
Справку получил:
(Ф.И.О. руководителя организации, полное наименование организации)
(Ф.И.О. физического лица)
(Ф.И.О. представителя налогоплательщика)
 
___________________________________________   ____________________
     (в случае, если в запросе указан           (дата получения)
     способ получения непосредственно)
 
<фамилия, имя, отчество (при наличии) исполнителя>
<контактный телефон>
 
 
 

Приложение N 9
к Административному регламенту,
утв. приказом Минфина РФ
от 2 июля 2012 г. N 99н

  Код ИФНС        
от    
   
   
(Наименование организации, ИНН/ Ф.И.О. индивидуального предпринимателя, ИНН; Ф.И.О. физического лица, не являющегося индивидуальным предпринимателем, ИНН (при наличии)

Прошу представить данные в рамках информационного обслуживания по состоянию на    
  (указать дату)  

Реквизиты заявителя:

Полное наименование организации; Ф.И.О. физического лица

 
Адрес места нахождения организации, места жительства физического лица
(Индекс, код региона, район, город, населенный пункт, улица, дом, корпус, квартира)
           
             
             
ИНН организации (физического лица) КПП организации (заполняется в случае необходимости)
                                               
                                               
Код инспекции ФНС России, в которой формируется ответ                          
                                               

1 - справка о состоянии расчетов по налогам, сборам, пеням, штрафам*

        Формат представления ответа*   RTF
Код запроса (отметить нужное)   XML
              Excel

2 - справка об исполнении обязанности по уплате налогов, сборов, пеней, штрафов

Запрос представлен уполномоченным представителем заявителя НЕТ - 1, ДА - 2  

* - заполняется при обращении с запросом о представлении справки о состоянии расчетов по налогам, сборам, пеням, штрафам.

Руководитель организации, физическое лицо, уполномоченный представитель заявителя     /   /  
      (Ф.И.О.)    
____ ________________ 20____ г.