ФЕДЕРАЛЬНАЯ НАЛОГОВАЯ СЛУЖБА
ПРИКАЗ
от 25 октября 2012 г. N ММВ-7-6/801@
ОБ УТВЕРЖДЕНИИ ФОРМАТОВ ПРЕДСТАВЛЕНИЯ БУХГАЛТЕРСКОЙ (ФИНАНСОВОЙ) ОТЧЕТНОСТИ СТРАХОВЩИКОВ В ЭЛЕКТРОННОЙ ФОРМЕ
В соответствии с подпунктом 5 пункта 1 статьи 23 Налогового кодекса Российской Федерации и на основании приказа Министерства финансов Российской Федерации от 27.07.2012 N 109н "О формах бухгалтерской (финансовой) отчетности страховщиков" приказываю:
1. Утвердить:
формат представления бухгалтерского баланса страховщика в электронной форме согласно приложению N 1 к настоящему приказу;
формат представления отчета о прибылях и убытках страховщика в электронной форме согласно приложению N 2 к настоящему приказу;
формат представления отчета об изменениях капитала страховщика в электронной форме согласно приложению N 3 к настоящему приказу;
формат представления отчета о движении денежных средств страховщика в электронной форме согласно приложению N 4 к настоящему приказу;
формат представления отчета страховой медицинской организации о целевом использовании средств обязательного медицинского страхования в электронной форме согласно приложению N 5 к настоящему приказу;
формат представления отчета общества взаимного страхования о целевом использовании полученных средств в электронной форме согласно приложению N 6 к настоящему приказу.
2. Установить, что настоящий приказ вступает в силу для бухгалтерской (финансовой) отчетности страховщиков в электронной форме за девять месяцев 2012 года.
3. Контроль за исполнением настоящего приказа возложить на заместителя руководителя Федеральной налоговой службы А.С.Петрушина.
Руководитель
Федеральной налоговой службы
М.В.МИШУСТИН
Приложение N 1
к приказу ФНС России
от 25.10 2012 N ММВ-7-6/801@
ФОРМАТ ПРЕДСТАВЛЕНИЯ БУХГАЛТЕРСКОГО БАЛАНСА СТРАХОВЩИКА В ЭЛЕКТРОННОЙ ФОРМЕ
I. ОБЩИЕ СВЕДЕНИЯ
1. Настоящий формат описывает требования к XML файлам (далее - файлам обмена) передачи в электронной форме бухгалтерского баланса страховщика (по форме N1-страховщик) в налоговые органы.
2. Настоящий формат (часть ХL, версия 5.03) разработан в соответствии с приказом Министерства финансов Российской Федерации от 27.07.2012 N 109н "О бухгалтерской (финансовой) отчетности страховщиков" (зарегистрирован Минюстом России 21.09.2012 г., регистрационный номер 25513).
II. ОПИСАНИЕ ФАЙЛА ОБМЕНА
3. Имя файла обмена должно иметь следующий вид:
R_Т_A_K_О_GGGGMMDD_N, где:
R_Т - префикс, принимающий значение NO_BOSO1;
A_K - идентификатор получателя информации, где:
A_K - идентификатор получателя информации, где: A - идентификатор получателя, которому направляется файл обмена, K - идентификатор конечного получателя, для которого предназначена информация из данного файла обмена<*>. Каждый из идентификаторов (A и K) имеет вид для налоговых органов - четырехразрядный код (код налогового органа в соответствии с классификатором "Система обозначения налоговых органов" (СОНО);
О - идентификатор отправителя информации, имеет вид:
<*> Передача файла от отправителя к конечному получателю (К) может осуществляться в несколько этапов через другие налоговые органы, осуществляющие передачу файла на промежуточных этапах, которые обозначаются идентификатором А. В случае передачи файла от отправителя к конечному получателю при отсутствии налоговых органов, осуществляющих передачу на промежуточных этапах, значения идентификаторов А и К совпадают. Для файлов, представляемых налогоплательщиками в налоговый орган, идентификатор конечного получателя в имени файла K должен совпадать со значением атрибута "Код налогового органа" (КодНО) в представляемом файле обмена.
для организаций - девятнадцатиразрядный код (идентификационный номер налогоплательщика (далее - ИНН) и код причины постановки на учет (далее - КПП) организации (обособленного подразделения);
для физических лиц - двенадцатиразрядный код (ИНН физического лица, при наличии. При отсутствии ИНН - последовательность из двенадцати нулей);
GGGG - год формирования передаваемого файла, MM - месяц, DD - день;
N - идентификационный номер файла (длина - от 1 до 36 знаков. Идентификационный номер файла должен обеспечивать уникальность файла).
Расширение имени файла - xml. Расширение имени файла может указываться как строчными, так и прописными буквами.
Параметры первой строки файла обмена
Первая строка XML файла должна иметь следующий вид:
<?xml version ="1.0" encoding ="windows-1251"?>
Имя файла, содержащего XML схему файла обмена, должно иметь следующий вид:
NO_BOSO1_1_040_00_05_03_xx , где хх - номер версии схемы.
Расширение имени файла - xsd.
XML схема файла обмена в электронном виде приводится отдельным файлом и размещается на сайте Федеральной налоговой службы.
4. Логическая модель файла обмена представлена в виде диаграммы структуры файла обмена на рисунке 1 настоящего формата. Элементами логической модели файла обмена являются элементы и атрибуты XML файла. Перечень структурных элементов логической модели файла обмена и сведения о них приведены в таблицах 4.1-4.16 настоящего формата.
Для каждого структурного элемента логической модели файла обмена приводятся следующие сведения:
наименование элемента. Приводится полное наименование элемента <*>;
сокращенное наименование (код) элемента. Приводится сокращенное наименование элемента. Синтаксис сокращенного наименования должен удовлетворять спецификации XML;
признак типа элемента. Может принимать следующие значения: "С" - сложный элемент логической модели (содержит вложенные элементы), "П" - простой элемент логической модели, реализованный в виде элемента XML файла, "А" - простой элемент логической модели, реализованный в виде атрибута элемента XML файла. Простой элемент логической модели не содержит вложенные элементы;
формат элемента. Формат элемента представляется следующими условными обозначениями: Т - символьная строка; N - числовое значение (целое или дробное).
<*> В строке таблицы могут быть описаны несколько элементов, наименования которых разделены символом "|". Такая форма записи применяется в случае возможного наличия в файле обмена только одного элемента из описанных в этой строке.
Формат символьной строки указывается в виде Т(n-к) или T(=к), где: n - минимальное количество знаков, к - максимальное количество знаков, символ "-" - разделитель, символ "=" означает фиксированное количество знаков в строке. В случае, если минимальное количество знаков равно 0, формат имеет вид Т(0-к). В случае, если максимальное количество знаков неограниченно, формат имеет вид Т(n-).
Формат числового значения указывается в виде N(m.к), где: m - максимальное количество знаков в числе, включая знак (для отрицательного числа), целую и дробную часть числа без разделяющей десятичной точки, k - максимальное число знаков дробной части числа. Если число знаков дробной части числа равно 0 (т.е. число целое), то формат числового значения имеет вид N(m).
Для простых элементов, являющихся базовыми в XML (определенными в http://www.w3.org/TR/xmlschema-0), например, элемент с типом "date", поле "Формат элемента" не заполняется. Для таких элементов в поле "Дополнительная информация" указывается тип базового элемента;
признак обязательности элемента определяет обязательность присутствия элемента (совокупности наименования элемента и его значения) в файле обмена. Признак обязательности элемента может принимать следующие значения: "О" - наличие элемента в файле обмена обязательно; "Н" - присутствие элемента в файле обмена необязательно, т.е. элемент может отсутствовать. Если элемент принимает ограниченный перечень значений (по классификатору, кодовому словарю и т.п.), то признак обязательности элемента дополняется символом "К". Например: "ОК". В случае, если количество реализаций элемента может быть более одной, то признак обязательности элемента дополняется символом "М". Например: "НМ", "ОКМ".
К вышеперечисленным признакам обязательности элемента может добавляться значение "У" в случае описания в XML схеме условий, предъявляемых к элементу в файле обмена, описанных в графе "Дополнительная информация". Например: "НУ", "ОКУ";
дополнительная информация содержит, при необходимости, требования к элементу файла обмена, не указанные ранее. Для сложных элементов указывается ссылка на таблицу, в которой описывается состав данного элемента. Для элементов, принимающих ограниченный перечень значений из классификатора (кодового словаря и т.п.), указывается соответствующее наименование классификатора (кодового словаря и т.п.) или приводится перечень возможных значений. Для классификатора (кодового словаря и т.п.) может указываться ссылка на его местонахождение. Для элементов, использующих пользовательский тип данных, указывается наименование типового элемента.

Рисунок 1. Диаграмма структуры файла обмена
Таблица 4.1
Файл обмена (Файл)
| Наименование элемента | Сокращенное наименование (код) элемента | Признак типа элемента | Формат элемента | Признак обязательности элемента | Дополнительная информация |
| Идентификатор файла | ИдФайл | A | T(1-100) | О | Содержит (повторяет) имя сформированного файла (без расширения) |
| Версия программы, с помощью которой сформирован файл | ВерсПрог | A | T(1-40) | О | |
| Версия формата | ВерсФорм | A | T(1-5) | О | Принимает значение: 5.03 |
| Состав и структура документа | Документ | С | | О | Состав элемента представлен в табл. 4.2 |
Таблица 4.2
Состав и структура документа (Документ)
| Наименование элемента | Сокращенное наименование (код) элемента | Признак типа элемента | Формат элемента | Признак обязательности элемента | Дополнительная информация |
| Код формы отчетности по КНД | КНД | A | T(=7) | ОК | Типовой элемент <КНДТип>. Принимает значение: 0711001 |
| Дата формирования документа | ДатаДок | A | T(=10) | О | Типовой элемент <ДатаТип>. Дата в формате ДД.ММ.ГГГГ |
| Отчетный период | Период | A | T(=2) | ОК | Принимает значение: 21 – I квартал 31 – полугодие 33 – 9 месяцев 34 – год 90 – год при реорганизации (ликвидации) организации (ликвидационная отчетность) 94 – год при реорганизации (ликвидации) организации (промежуточная отчетность) |
| Отчетный год | ОтчетГод | A | | О | Типовой элемент <xs:gYear>. Год в формате ГГГГ |
| Номер корректировки | НомКорр | A | T(1-3) | Н | Принимает значение: 0 – первичный документ, 1 – 999 – номер корректировки для корректирующего документа. Элемент заполняется и обязателен только при <Период>=34 | 90 | 94 |
| Сведения о налогоплательщике | СвНП | С | | О | Состав элемента представлен в табл. 4.3 |
| Сведения о лице, подписавшем документ | Подписант | С | | ОМ | Состав элемента представлен в табл. 4.5. Признак множественности принимает значение от 1 до 2 |
| Бухгалтерский баланс страховщика (форма N1-страховщик) | БалансСтр | С | | О | Состав элемента представлен в табл. 4.6 |
Таблица 4.3
Сведения о налогоплательщике (СвНП)
| Наименование элемента | Сокращенное наименование (код) элемента | Признак типа элемента | Формат элемента | Признак обязательности элемента | Дополнительная информация |
| Вид экономической деятельности (код по ОКВЭД) | ОКВЭД | A | T(2-8) | ОК | Типовой элемент <ОКВЭДТип>. Принимает значение в соответствии с Общероссийским классификатором видов экономической деятельности |
| Основной государственный регистрационный номер (ОГРН) по ЕГРЮЛ | ОГРН | A | T(=13) | О | Типовой элемент <ОГРНТип> |
| Организационно-правовая форма (код по ОКОПФ) | ОКОПФ | A | T(=2) | ОК | Типовой элемент <ОКОПФТип>. Принимает значение в соответствии с Общероссийским классификатором организационно-правовых форм |
| Форма собственности (код по ОКФС) | ОКФС | A | T(=2) | ОК | Типовой элемент <ОКФСТип>. Принимает значение в соответствии с Общероссийским классификатором форм собственности |
| Регистрационный номер страховщика по ЕГРССД | ЕГРССД | A | T(1-4) | Н | |
| Страховщик (код) по ОКПО | ОКПО | A | T(8-10) | Н | Типовой элемент <ОКПОТип> |
| Налогоплательщик - юридическое лицо | НПЮЛ | С | | О | Состав элемента представлен в табл. 4.4 |
Таблица 4.4
Налогоплательщик - юридическое лицо (НПЮЛ)
| Наименование элемента | Сокращенное наименование (код) элемента | Признак типа элемента | Формат элемента | Признак обязательности элемента | Дополнительная информация |
| Наименование организации | НаимОрг | A | T(1-1000) | О | |
| ИНН организации | ИННЮЛ | A | T(=10) | О | Типовой элемент <ИННЮЛТип> |
| КПП | КПП | A | T(=9) | О | Типовой элемент <КППТип> |
| Адрес в Российской Федерации | АдрРФ | С | | О | Типовой элемент <АдрРФТип>. Состав элемента представлен в табл. 4.15 |
Таблица 4.5
Сведения о лице, подписавшем документ (Подписант)
| Наименование элемента | Сокращенное наименование (код) элемента | Признак типа элемента | Формат элемента | Признак обязательности элемента | Дополнительная информация |
| Признак лица, подписавшего документ | ПрПодп | A | T(=1) | ОК | Принимает значение: 3 – руководитель (директор) 4 – главный бухгалтер |
| Фамилия, имя, отчество | ФИО | С | | О | Типовой элемент <ФИОТип>. Состав элемента представлен в табл. 4.16 |
Таблица 4.6
Бухгалтерский баланс страховщика (форма N 1-страховщик) (БалансСтр)
| Наименование элемента | Сокращенное наименование (код) элемента | Признак типа элемента | Формат элемента | Признак обязательности элемента | Дополнительная информация |
| Код по ОКЕИ | ОКЕИ | A | T(=3) | ОК | Типовой элемент <ОКЕИТип>. Принимает значение: 384 – тыс. рублей 385 – млн. рублей |
| Активы | Актив | С | | О | Состав элемента представлен в табл. 4.7 |
| Пассив | Пассив | С | | О | Состав элемента представлен в табл. 4.8 |
Таблица 4.7
Активы (Актив)
| Наименование элемента | Сокращенное наименование (код) элемента | Признак типа элемента | Формат элемента | Признак обязательности элемента | Дополнительная информация |
| Сумма на отчетную дату отчетного года - баланс по активам | СумОтчБА | A | N(12) | О | |
| Сумма на 31 декабря предыдущего года - баланс по активам | СумПрдщБА | A | N(12) | Н | |
| Сумма на 31 декабря года, предшествующего предыдущему, - баланс по активам | СумПрдшвБА | A | N(12) | Н | |
| Нематериальные активы | НематАкт | С | | Н | Типовой элемент <ОтчПрдПршТип>. Состав элемента представлен в табл. 4.12 |
| Основные средства | ОснСредств | С | | Н | Типовой элемент <ОтчПрдПршТип>. Состав элемента представлен в табл. 4.12 |
| Доходные вложения в материальные ценности | ВлМатЦен | С | | Н | Типовой элемент <ОтчПрдПршТип>. Состав элемента представлен в табл. 4.12 |
| Финансовые вложения (за исключением денежных эквивалентов) | ФинВлож | С | | Н | Типовой элемент <ОтчПрдПршТип>. Состав элемента представлен в табл. 4.12 |
| Отложенные налоговые активы | ОтложНалАкт | С | | Н | Типовой элемент <ОтчПрдПршТип>. Состав элемента представлен в табл. 4.12 |
| Запасы | Запас | С | | Н | Типовой элемент <ОтчПрдПршТип>. Состав элемента представлен в табл. 4.12 |
| Налог на добавленную стоимость по приобретенным ценностям | НДСПриобрЦен | С | | Н | Типовой элемент <ОтчПрдПршТип>. Состав элемента представлен в табл. 4.12 |
| Доля перестраховщиков в страховых резервах по страхованию жизни | ДоляПСЖизн | С | | Н | Типовой элемент <ОтчПрдПршТип>. Состав элемента представлен в табл. 4.12 |
| Доля перестраховщиков в страховых резервах по страхованию иному, чем страхование жизни | ДоляПСИн | С | | Н | Типовой элемент <ОтчПрдПршТип>. Состав элемента представлен в табл. 4.12 |
| Дебиторская задолженность | ДебитДолж | С | | Н | Типовой элемент <ОтчПрдПршТип>. Состав элемента представлен в табл. 4.12 |
| Депо премий у перестрахователей | ДепоПрем | С | | Н | Типовой элемент <ОтчПрдПршТип>. Состав элемента представлен в табл. 4.12 |
| Денежные средства и денежные эквиваленты | ДенежнСр | С | | Н | Типовой элемент <ОтчПрдПршТип>. Состав элемента представлен в табл. 4.12 |
| Прочие активы | ИнАктив | С | | Н | Типовой элемент <ОтчПрдПршДопТип>. Состав элемента представлен в табл. 4.13 |
| Итого по активам | АктивИтог | С | | О | Типовой элемент <ОтчПрдПршТип>. Состав элемента представлен в табл. 4.12 |
Таблица 4.8
Пассив (Пассив)
| Наименование элемента | Сокращенное наименование (код) элемента | Признак типа элемента | Формат элемента | Признак обязательности элемента | Дополнительная информация |
| Сумма на отчетную дату отчетного года - баланс по пассивам | СумОтчБП | A | N(12) | О | |
| Сумма на 31 декабря предыдущего года - баланс по пассивам | СумПрдщБП | A | N(12) | Н | |
| Сумма на 31 декабря года, предшествующего предыдущему, - баланс по пассивам | СумПрдшвБП | A | N(12) | Н | |
| Капиталы и резервы | КапРез | С | | О | Состав элемента представлен в табл. 4.9 |
| Целевое финансирование | ЦелФин | С | | О | Состав элемента представлен в табл. 4.10 |
| Обязательства | Обязат | С | | Н | Состав элемента представлен в табл. 4.11 |
Таблица 4.9
Капиталы и резервы (КапРез)
| Наименование элемента | Сокращенное наименование (код) элемента | Признак типа элемента | Формат элемента | Признак обязательности элемента | Дополнительная информация |
| Уставный капитал | УставКапитал | С | | Н | Типовой элемент <ОтчПрдПршТип>. Состав элемента представлен в табл. 4.12 |
| Собственные акции (доли), выкупленные у акционеров (участников) | СобствАкции | С | | Н | Типовой элемент <ОтчПрдПршТип>. Состав элемента представлен в табл. 4.12 |
| Переоценка имущества | ПереоцИмущ | С | | Н | Типовой элемент <ОтчПрдПршТип>. Состав элемента представлен в табл. 4.12 |
| Добавочный капитал (без переоценки) | ДобКапитал | С | | Н | Типовой элемент <ОтчПрдПршТип>. Состав элемента представлен в табл. 4.12 |
| Резервный капитал | РезКапитал | С | | Н | Типовой элемент <ОтчПрдПршТип>. Состав элемента представлен в табл. 4.12 |
| Нераспределенная прибыль (непокрытый убыток) | НераспПриб | С | | Н | Типовой элемент <ОтчПрдПршТип>. Состав элемента представлен в табл. 4.12 |
| Итого по капиталам и резервам | КапРезИтог | С | | О | Типовой элемент <ОтчПрдПршТип>. Состав элемента представлен в табл. 4.12 |
Таблица 4.10
Целевое финансирование (ЦелФин)
| Наименование элемента | Сокращенное наименование (код) элемента | Признак типа элемента | Формат элемента | Признак обязательности элемента | Дополнительная информация |
| Целевые средства | ЦелевСр | С | | Н | Типовой элемент <ОтчПрдПршТип>. Состав элемента представлен в табл. 4.12 |
| Фонд недвижимого и особо ценного движимого имущества | НедвОЦДвижИм | С | | Н | Типовой элемент <ОтчПрдПршТип>. Состав элемента представлен в табл. 4.12 |
| Итого по целевому финансированию | ЦелФинИтог | С | | О | Типовой элемент <ОтчПрдПршТип>. Состав элемента представлен в табл. 4.12 |
Таблица 4.11
Обязательства (Обязат)
| Наименование элемента | Сокращенное наименование (код) элемента | Признак типа элемента | Формат элемента | Признак обязательности элемента | Дополнительная информация |
| Страховые резервы по страхованию жизни | РезСтрахЖиз | С | | Н | Типовой элемент <ОтчПрдПршТип>. Состав элемента представлен в табл. 4.12 |
| Страховые резервы по страхованию иному, чем страхование жизни | РезСтрахЖизИн | С | | Н | Типовой элемент <ОтчПрдПршТип>. Состав элемента представлен в табл. 4.12 |
| Заемные средства | ЗаемСредств | С | | Н | Типовой элемент <ОтчПрдПршТип>. Состав элемента представлен в табл. 4.12 |
| Отложеннные налоговые обязательства | ОтложНалОбяз | С | | Н | Типовой элемент <ОтчПрдПршТип>. Состав элемента представлен в табл. 4.12 |
| Оценочные обязательства | ОценОбяз | С | | Н | Типовой элемент <ОтчПрдПршТип>. Состав элемента представлен в табл. 4.12 |
| Депо премий перестраховщиков | ДепоПрем | С | | Н | Типовой элемент <ОтчПрдПршТип>. Состав элемента представлен в табл. 4.12 |
| Кредиторская задолженность | КредДолж | С | | Н | Типовой элемент <ОтчПрдПршТип>. Состав элемента представлен в табл. 4.12 |
| Доходы будущих периодов | ДоходБудущ | С | | Н | Типовой элемент <ОтчПрдПршТип>. Состав элемента представлен в табл. 4.12 |
| Прочие обязательства | ПрочОбязат | С | | Н | Типовой элемент <ОтчПрдПршДопТип>. Состав элемента представлен в табл. 4.13 |
| Итого по обязательствам | ОбязатИтог | С | | О | Типовой элемент <ОтчПрдПршТип>. Состав элемента представлен в табл. 4.12 |
Таблица 4.12
Сведения о суммах по отчетному периоду, по предыдущему и предшествующему ему годам (ОтчПрдПршТип)
| Наименование элемента | Сокращенное наименование (код) элемента | Признак типа элемента | Формат элемента | Признак обязательности элемента | Дополнительная информация |
| Номер соответствующего пояснения | Пояснения | A | T(1-3) | Н | |
| Сумма на отчетную дату отчетного года | СумОтч | A | N(12) | О | |
| Сумма на 31 декабря предыдущего года | СумПрдщ | A | N(12) | Н | |
| Сумма на 31 декабря года, предшествующего предыдущему | СумПрдшв | A | N(12) | Н | |
Таблица 4.13
Сведения о суммах по отчетному периоду, по предыдущему и предшествующему ему годам дополнительно по наименованиям (ОтчПрдПршДопТип)
| Наименование элемента | Сокращенное наименование (код) элемента | Признак типа элемента | Формат элемента | Признак обязательности элемента | Дополнительная информация |
| Номер соответствующего пояснения | Пояснения | A | T(1-3) | Н | |
| Сумма на отчетную дату отчетного года | СумОтч | A | N(12) | О | |
| Сумма на 31 декабря предыдущего года | СумПрдщ | A | N(12) | Н | |
| Сумма на 31 декабря года, предшествующего предыдущему | СумПрдшв | A | N(12) | Н | |
| В том числе дополнительные вписываемые показатели по отчетному периоду, по предыдущему и предшествующему ему годам | ДопПокОПП | С | | НМ | Состав элемента представлен в табл. 4.14 |
Таблица 4.14
В том числе дополнительные вписываемые показатели по отчетному периоду, по предыдущему и предшествующему ему годам (ДопПокОПП)
| Наименование элемента | Сокращенное наименование (код) элемента | Признак типа элемента | Формат элемента | Признак обязательности элемента | Дополнительная информация |
| Наименование показателя | НаимПок | A | T(1-255) | О | |
| Номер соответствующего пояснения | Пояснения | A | T(1-3) | Н | |
| Сумма на отчетную дату отчетного периода | СумОтч | A | N(12) | О | |
| Сумма на 31 декабря предыдущего года | СумПрдщ | A | N(12) | Н | |
| Сумма на 31 декабря года, предшествующего предыдущему | СумПрдшв | A | N(12) | Н | |
Таблица 4.15
Адрес в Российской Федерации (АдрРФТип)
| Наименование элемента | Сокращенное наименование (код) элемента | Признак типа элемента | Формат элемента | Признак обязательности элемента | Дополнительная информация |
| Индекс | Индекс | A | T(=6) | Н | |
| Код региона | КодРегион | A | T(=2) | ОК | Типовой элемент <CCРФТип>. Принимает значения в соответствии со справочником "Коды субъектов Российской Федерации" |
| Район | Район | A | T(1-50) | Н | |
| Город | Город | A | T(1-50) | Н | |
| Населенный пункт | НаселПункт | A | T(1-50) | Н | |
| Улица | Улица | A | T(1-50) | Н | |
| Дом | Дом | A | T(1-20) | Н | |
| Корпус | Корпус | A | T(1-20) | Н | |
| Квартира | Кварт | A | T(1-20) | Н | |
Таблица 4.16
Фамилия, имя, отчество (ФИОТип)
| Наименование элемента | Сокращенное наименование (код) элемента | Признак типа элемента | Формат элемента | Признак обязательности элемента | Дополнительная информация |
| Фамилия | Фамилия | A | T(1-60) | О | |
| Имя | Имя | A | T(1-60) | О | |
| Отчество | Отчество | A | T(1-60) | Н | |
Приложение N 2
к приказу ФНС России
от 25.10 2012 N ММВ-7-6/801@
ФОРМАТ ПРЕДСТАВЛЕНИЯ ОТЧЕТА О ПРИБЫЛЯХ И УБЫТКАХ СТРАХОВЩИКА В ЭЛЕКТРОННОЙ ФОРМЕ
I. ОБЩИЕ СВЕДЕНИЯ
1. Настоящий формат описывает требования к XML файлам (далее - файлам обмена) передачи в электронной форме отчета о прибылях и убытках страховщика (по форме N 2-страховщик) в налоговые органы.
2. Настоящий формат (часть ХLI, версия 5.03) разработан в соответствии с приказом Министерства финансов Российской Федерации от 27.07.2012 N 109н "О бухгалтерской (финансовой) отчетности страховщиков" (зарегистрирован Минюстом России 21.09.2012 г., регистрационный номер 25513).
II. ОПИСАНИЕ ФАЙЛА ОБМЕНА
3. Имя файла обмена должно иметь следующий вид:
R_Т_A_K_О_GGGGMMDD_N, где:
R_Т - префикс, принимающий значение NO_BOSO2;
A_K - идентификатор получателя информации, где:
A_K - идентификатор получателя информации, где: A - идентификатор получателя, которому направляется файл обмена, K - идентификатор конечного получателя, для которого предназначена информация из данного файла обмена <*>. Каждый из идентификаторов (A и K) имеет вид для налоговых органов - четырехразрядный код (код налогового органа в соответствии с классификатором "Система обозначения налоговых органов" (СОНО);
О - идентификатор отправителя информации, имеет вид:
<*> Передача файла от отправителя к конечному получателю (К) может осуществляться в несколько этапов через другие налоговые органы, осуществляющие передачу файла на промежуточных этапах, которые обозначаются идентификатором А. В случае передачи файла от отправителя к конечному получателю при отсутствии налоговых органов, осуществляющих передачу на промежуточных этапах, значения идентификаторов А и К совпадают. Для файлов, представляемых налогоплательщиками в налоговый орган, идентификатор конечного получателя в имени файла K должен совпадать со значением атрибута "Код налогового органа" (КодНО) в представляемом файле обмена.
для организаций - девятнадцатиразрядный код (идентификационный номер налогоплательщика (далее - ИНН) и код причины постановки на учет (далее - КПП) организации (обособленного подразделения);
для физических лиц - двенадцатиразрядный код (ИНН физического лица, при наличии. При отсутствии ИНН - последовательность из двенадцати нулей);
GGGG - год формирования передаваемого файла, MM - месяц, DD - день;
N - идентификационный номер файла (длина - от 1 до 36 знаков. Идентификационный номер файла должен обеспечивать уникальность файла).
Расширение имени файла - xml. Расширение имени файла может указываться как строчными, так и прописными буквами.
Параметры первой строки файла обмена
Первая строка XML файла должна иметь следующий вид:
<?xml version ="1.0" encoding ="windows-1251"?>
Имя файла, содержащего XML схему файла обмена, должно иметь следующий вид:
NO_BOSO2_1_041_00_05_03_xx , где хх - номер версии схемы.
Расширение имени файла - xsd.
XML схема файла обмена в электронном виде приводится отдельным файлом и размещается на сайте Федеральной налоговой службы.
4. Логическая модель файла обмена представлена в виде диаграммы структуры файла обмена на рисунке 1 настоящего формата. Элементами логической модели файла обмена являются элементы и атрибуты XML файла. Перечень структурных элементов логической модели файла обмена и сведения о них приведены в таблицах 4.1-4.23 настоящего формата.
Для каждого структурного элемента логической модели файла обмена приводятся следующие сведения:
наименование элемента. Приводится полное наименование элемента <*>;
сокращенное наименование (код) элемента. Приводится сокращенное наименование элемента. Синтаксис сокращенного наименования должен удовлетворять спецификации XML;
признак типа элемента. Может принимать следующие значения: "С" - сложный элемент логической модели (содержит вложенные элементы), "П" - простой элемент логической модели, реализованный в виде элемента XML файла, "А" - простой элемент логической модели, реализованный в виде атрибута элемента XML файла. Простой элемент логической модели не содержит вложенные элементы;
формат элемента. Формат элемента представляется следующими условными обозначениями: Т - символьная строка; N - числовое значение (целое или дробное).
<*> В строке таблицы могут быть описаны несколько элементов, наименования которых разделены символом "|". Такая форма записи применяется в случае возможного наличия в файле обмена только одного элемента из описанных в этой строке.
Формат символьной строки указывается в виде Т(n-к) или T(=к), где: n - минимальное количество знаков, к - максимальное количество знаков, символ "-" - разделитель, символ "=" означает фиксированное количество знаков в строке. В случае, если минимальное количество знаков равно 0, формат имеет вид Т(0-к). В случае, если максимальное количество знаков неограниченно, формат имеет вид Т(n-).
Формат числового значения указывается в виде N(m.к), где: m - максимальное количество знаков в числе, включая знак (для отрицательного числа), целую и дробную часть числа без разделяющей десятичной точки, k - максимальное число знаков дробной части числа. Если число знаков дробной части числа равно 0 (т.е. число целое), то формат числового значения имеет вид N(m).
Для простых элементов, являющихся базовыми в XML (определенными в http://www.w3.org/TR/xmlschema-0), например, элемент с типом "date", поле "Формат элемента" не заполняется. Для таких элементов в поле "Дополнительная информация" указывается тип базового элемента;
признак обязательности элемента определяет обязательность присутствия элемента (совокупности наименования элемента и его значения) в файле обмена. Признак обязательности элемента может принимать следующие значения: "О" - наличие элемента в файле обмена обязательно; "Н" - присутствие элемента в файле обмена необязательно, т.е. элемент может отсутствовать. Если элемент принимает ограниченный перечень значений (по классификатору, кодовому словарю и т.п.), то признак обязательности элемента дополняется символом "К". Например: "ОК". В случае, если количество реализаций элемента может быть более одной, то признак обязательности элемента дополняется символом "М". Например: "НМ", "ОКМ".
К вышеперечисленным признакам обязательности элемента может добавляться значение "У" в случае описания в XML схеме условий, предъявляемых к элементу в файле обмена, описанных в графе "Дополнительная информация". Например: "НУ", "ОКУ";
дополнительная информация содержит, при необходимости, требования к элементу файла обмена, не указанные ранее. Для сложных элементов указывается ссылка на таблицу, в которой описывается состав данного элемента. Для элементов, принимающих ограниченный перечень значений из классификатора (кодового словаря и т.п.), указывается соответствующее наименование классификатора (кодового словаря и т.п.) или приводится перечень возможных значений. Для классификатора (кодового словаря и т.п.) может указываться ссылка на его местонахождение. Для элементов, использующих пользовательский тип данных, указывается наименование типового элемента.

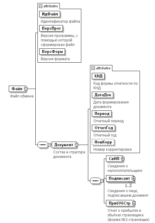
Рисунок 1. Диаграмма структуры файла обмена
Таблица 4.1
Файл обмена (Файл)
| Наименование элемента | Сокращенное наименование (код) элемента | Признак типа элемента | Формат элемента | Признак обязательности элемента | Дополнительная информация |
| Идентификатор файла | ИдФайл | A | T(1-100) | О | Содержит (повторяет) имя сформированного файла (без расширения) |
| Версия программы, с помощью которой сформирован файл | ВерсПрог | A | T(1-40) | О | |
| Версия формата | ВерсФорм | A | T(1-5) | О | Принимает значение: 5.03 |
| Состав и структура документа | Документ | С | | О | Состав элемента представлен в табл. 4.2 |
Таблица 4.2
Состав и структура документа (Документ)
| Наименование элемента | Сокращенное наименование (код) элемента | Признак типа элемента | Формат элемента | Признак обязательности элемента | Дополнительная информация |
| Код формы отчетности по КНД | КНД | A | T(=7) | ОК | Типовой элемент <КНДТип>. Принимает значение: 0711002 |
| Дата формирования документа | ДатаДок | A | T(=10) | О | Типовой элемент <ДатаТип>. Дата в формате ДД.ММ.ГГГГ |
| Отчетный период | Период | A | T(=2) | ОК | Принимает значение: 21 – I квартал 31 – полугодие 33 – 9 месяцев 34 – год 90 – год при реорганизации (ликвидации) организации (ликвидационная отчетность) 94 – год при реорганизации (ликвидации) организации (промежуточная отчетность) |
| Отчетный год | ОтчетГод | A | | О | Типовой элемент <xs:gYear>. Год в формате ГГГГ |
| Номер корректировки | НомКорр | A | T(1-3) | Н | Принимает значение: 0 – первичный документ, 1 – 999 – номер корректировки для корректирующего документа. Элемент заполняется и обязателен только при <Период>=34 | 90 | 94 |
| Сведения о налогоплательщике | СвНП | С | | О | Состав элемента представлен в табл. 4.3 |
| Сведения о лице, подписавшем документ | Подписант | С | | ОМ | Состав элемента представлен в табл. 4.5. Признак множественности принимает значение от 1 до 2 |
| Отчет о прибылях и убытках страховщика (форма N 2-страховщик) | ПрибУбСтр | С | | О | Состав элемента представлен в табл. 4.6 |
Таблица 4.3
Сведения о налогоплательщике (СвНП)
| Наименование элемента | Сокращенное наименование (код) элемента | Признак типа элемента | Формат элемента | Признак обязательности элемента | Дополнительная информация |
| Вид экономической деятельности (код по ОКВЭД) | ОКВЭД | A | T(2-8) | ОК | Типовой элемент <ОКВЭДТип>. Принимает значение в соответствии с Общероссийским классификатором видов экономической деятельности |
| Основной государственный регистрационный номер (ОГРН) по ЕГРЮЛ | ОГРН | A | T(=13) | О | Типовой элемент <ОГРНТип> |
| Организационно-правовая форма (код по ОКОПФ) | ОКОПФ | A | T(=2) | ОК | Типовой элемент <ОКОПФТип>. Принимает значение в соответствии с Общероссийским классификатором организационно-правовых форм |
| Форма собственности (код по ОКФС) | ОКФС | A | T(=2) | ОК | Типовой элемент <ОКФСТип>. Принимает значение в соответствии с Общероссийским классификатором форм собственности |
| Регистрационный номер страховщика по ЕГРССД | ЕГРССД | A | T(1-4) | Н | |
| Страховщик (код) по ОКПО | ОКПО | A | T(8-10) | Н | Типовой элемент <ОКПОТип> |
| Налогоплательщик - юридическое лицо | НПЮЛ | С | | О | Состав элемента представлен в табл. 4.4 |
Таблица 4.4
Налогоплательщик - юридическое лицо (НПЮЛ)
| Наименование элемента | Сокращенное наименование (код) элемента | Признак типа элемента | Формат элемента | Признак обязательности элемента | Дополнительная информация |
| Наименование организации | НаимОрг | A | T(1-1000) | О | |
| ИНН организации | ИННЮЛ | A | T(=10) | О | Типовой элемент <ИННЮЛТип> |
| КПП | КПП | A | T(=9) | О | Типовой элемент <КППТип> |
Таблица 4.5
Сведения о лице, подписавшем документ (Подписант)
| Наименование элемента | Сокращенное наименование (код) элемента | Признак типа элемента | Формат элемента | Признак обязательности элемента | Дополнительная информация |
| Признак лица, подписавшего документ | ПрПодп | A | T(=1) | ОК | Принимает значение: 3 – руководитель (директор) 4 – главный бухгалтер |
| Фамилия, имя, отчество | ФИО | С | | О | Типовой элемент <ФИОТип>. Состав элемента представлен в табл. 4.23 |
Таблица 4.6
Отчет о прибылях и убытках страховщика (форма N2-страховщик) (ПрибУбСтр)
| Наименование элемента | Сокращенное наименование (код) элемента | Признак типа элемента | Формат элемента | Признак обязательности элемента | Дополнительная информация |
| Код по ОКЕИ | ОКЕИ | A | T(=3) | ОК | Типовой элемент <ОКЕИТип>. Принимает значение: 384 – тыс. рублей 385 – млн. рублей |
| Страхование жизни | СтрахЖизн | С | | О | Состав элемента представлен в табл. 4.7 |
| Страхование иное, чем страхование жизни | СтрахИнЖизн | С | | О | Состав элемента представлен в табл. 4.12 |
| Доходы и расходы, не связанные со страховыми операциями | ДохРасхНеСтр | С | | О | Состав элемента представлен в табл. 4.16 |
| Справочно | Справочно | С | | Н | Состав элемента представлен в табл. 4.17 |
Таблица 4.7
Страхование жизни (СтрахЖизн)
| Наименование элемента | Сокращенное наименование (код) элемента | Признак типа элемента | Формат элемента | Признак обязательности элемента | Дополнительная информация |
| Страховые премии (взносы) | СтрахПрем | С | | Н | Состав элемента представлен в табл. 4.8 |
| Доходы по инвестициям | ДохИнвест | С | | Н | Типовой элемент <ОтчПрдТип>. Состав элемента представлен в табл. 4.18 |
| Расходы по инвестициям | РасхИнвест | С | | Н | Типовой элемент <ОтчПрдТип>. Состав элемента представлен в табл. 4.18 |
| Выплаты | Выплат | С | | Н | Состав элемента представлен в табл. 4.9 |
| Изменение резервов по страхованию жизни | ИзмРезСтрах | С | | Н | Состав элемента представлен в табл. 4.10 |
| Расходы по ведению страховых операций | РасхСтрахОпер | С | | Н | Состав элемента представлен в табл. 4.11 |
| Прочие доходы по страхованию жизни | ПрочДохИнСтр | С | | Н | Типовой элемент <ОтчПрдДопТип>. Состав элемента представлен в табл. 4.19 |
| Прочие расходы по страхованию жизни | ПрочРасхИнСтр | С | | Н | Типовой элемент <ОтчПрдДопТип>. Состав элемента представлен в табл. 4.19 |
| Результат от операций по страхованию жизни | РезОперСтрЖизн | С | | Н | Типовой элемент <ОтчПрдТип>. Состав элемента представлен в табл. 4.18 |
Таблица 4.8
Страховые премии (взносы) (СтрахПрем)
| Наименование элемента | Сокращенное наименование (код) элемента | Признак типа элемента | Формат элемента | Признак обязательности элемента | Дополнительная информация |
| Страховые премии (взносы) - нетто перестрахование | СтрахПремНП | С | | Н | Типовой элемент <ОтчПрдТип>. Состав элемента представлен в табл. 4.18 |
| Страховые премии (взносы) по договорам страхования, сострахования и перестрахования - всего | СтрахПремДог | С | | Н | Типовой элемент <ОтчПрдТип>. Состав элемента представлен в табл. 4.18 |
| Страховые премии (взносы), переданные в перестрахование | СтрахПремПерестр | С | | Н | Типовой элемент <ОтчПрдТип>. Состав элемента представлен в табл. 4.18 |
Таблица 4.9
Выплаты (Выплат)
| Наименование элемента | Сокращенное наименование (код) элемента | Признак типа элемента | Формат элемента | Признак обязательности элемента | Дополнительная информация |
| Выплаты - нетто перестрахование | ВыплатНП | С | | Н | Типовой элемент <ОтчПрдТип>. Состав элемента представлен в табл. 4.18 |
| Выплаты по договорам страхования, сострахования и перестрахования - всего | ВыплДогСтрах | С | | Н | Типовой элемент <ОтчПрдТип>. Состав элемента представлен в табл. 4.18 |
| Доля перестраховщиков в выплатах | ДолПерВыпл | С | | Н | Типовой элемент <ОтчПрдТип>. Состав элемента представлен в табл. 4.18 |
| Дополнительные выплаты (страховые бонусы) | ДопВыплБонус | С | | Н | Типовой элемент <ОтчПрдТип>. Состав элемента представлен в табл. 4.18 |
Таблица 4.10
Изменение резервов по страхованию жизни (ИзмРезСтрах)
| Наименование элемента | Сокращенное наименование (код) элемента | Признак типа элемента | Формат элемента | Признак обязательности элемента | Дополнительная информация |
| Изменение резервов по страхованию жизни - нетто перестрахование | ИзмРезСтрахНП | С | | Н | Типовой элемент <ОтчПрдТип>. Состав элемента представлен в табл. 4.18 |
| Изменение страховых резервов по страхованию жизни - всего | ИзмРезИных | С | | Н | Типовой элемент <ОтчПрдТип>. Состав элемента представлен в табл. 4.18 |
| Изменение доли перестраховщиков в страховых резервах по страхованию жизни | ИзмДолСтрРез | С | | Н | Типовой элемент <ОтчПрдТип>. Состав элемента представлен в табл. 4.18 |
Таблица 4.11
Расходы по ведению страховых операций (РасхСтрахОпер)
| Наименование элемента | Сокращенное наименование (код) элемента | Признак типа элемента | Формат элемента | Признак обязательности элемента | Дополнительная информация |
| Расходы по ведению страховых операций — нетто перестрахование | РасхСтрахОперНП | С | | Н | Типовой элемент <ОтчПрдТип>. Состав элемента представлен в табл. 4.18 |
| Активизиционные расходы | АктивизРасх | С | | Н | Типовой элемент <ОтчПрдТип>. Состав элемента представлен в табл. 4.18 |
| Иные расходы по ведению страховых операций | ИнРасхСтрах | С | | Н | Типовой элемент <ОтчПрдДопТип>. Состав элемента представлен в табл. 4.19 |
| Перестраховочная комиссия и тантьемы по договорам перестрахования | ПрстрКомТантДог | С | | Н | Типовой элемент <ОтчПрдТип>. Состав элемента представлен в табл. 4.18 |
Таблица 4.12
Страхование иное, чем страхование жизни (СтрахИнЖизн)
| Наименование элемента | Сокращенное наименование (код) элемента | Признак типа элемента | Формат элемента | Признак обязательности элемента | Дополнительная информация |
| Заработанные страховые премии | СтрахПрем | С | | Н | Состав элемента представлен в табл. 4.13 |
| Состоявшиеся убытки - нетто перестрахование | СостУбыт | С | | Н | Состав элемента представлен в табл. 4.14 |
| Изменение иных страховых резервов | ИзмИнСтрРез | С | | Н | Типовой элемент <ОтчПрдДопТип>. Состав элемента представлен в табл. 4.19 |
| Изменение доли перестраховщиков в иных страховых резервах | ДолПерИнРез | С | | Н | Типовой элемент <ОтчПрдТип>. Состав элемента представлен в табл. 4.18 |
| Отчисления от страховых премий | ОтчСтрахПрем | С | | Н | Типовой элемент <ОтчПрдТип>. Состав элемента представлен в табл. 4.18 |
| Расходы по ведению страховых операций | РасхВедСтрОпер | С | | Н | Состав элемента представлен в табл. 4.15 |
| Доходы по инвестициям | ДохИнвест | С | | Н | Типовой элемент <ОтчПрдТип>. Состав элемента представлен в табл. 4.18 |
| Расходы по инвестициям | РасхИнвест | С | | Н | Типовой элемент <ОтчПрдТип>. Состав элемента представлен в табл. 4.18 |
| Прочие доходы по страхованию иному, чем страхование жизни | ПрочДохИнСтр | С | | Н | Типовой элемент <ОтчПрдДопТип>. Состав элемента представлен в табл. 4.19 |
| Прочие расходы по страхованию иному, чем страхование жизни | ПрочРасхИнСтр | С | | Н | Типовой элемент <ОтчПрдДопТип>. Состав элемента представлен в табл. 4.19 |
| Результат от операций по страхованию иному, чем страхование жизни | РезОперИнСтр | С | | Н | Типовой элемент <ОтчПрдТип>. Состав элемента представлен в табл. 4.18 |
Таблица 4.13
Заработанные страховые премии (СтрахПрем)
| Наименование элемента | Сокращенное наименование (код) элемента | Признак типа элемента | Формат элемента | Признак обязательности элемента | Дополнительная информация |
| Заработанные страховые премии - нетто перестрахование | СтрахПремНП | С | | Н | Типовой элемент <ОтчПрдТип>. Состав элемента представлен в табл. 4.18 |
| Страховые премии по договорам страхования, сострахования и перестрахования - всего | СтрахПремДогов | С | | Н | Типовой элемент <ОтчПрдТип>. Состав элемента представлен в табл. 4.18 |
| Страховые премии, переданные в перестрахование | СтрахПремПерестр | С | | Н | Типовой элемент <ОтчПрдТип>. Состав элемента представлен в табл. 4.18 |
| Изменение резерва незаработанной премии - всего | РезНеЗарПрем | С | | Н | Типовой элемент <ОтчПрдТип>. Состав элемента представлен в табл. 4.18 |
| Изменение доли перестраховщиков в резерве незаработанной премии | ДолПерРезПрем | С | | Н | Типовой элемент <ОтчПрдТип>. Состав элемента представлен в табл. 4.18 |
Таблица 4.14
Состоявшиеся убытки - нетто перестрахование (СостУбыт)
| Наименование элемента | Сокращенное наименование (код) элемента | Признак типа элемента | Формат элемента | Признак обязательности элемента | Дополнительная информация |
| Состоявшиеся убытки - нетто перестрахование | СостУбытНП | С | | Н | Типовой элемент <ОтчПрдТип>. Состав элемента представлен в табл. 4.18 |
| Выплаты по договорам страхования, сострахования и перестрахования - всего | ВыплДогСтрах | С | | Н | Типовой элемент <ОтчПрдТип>. Состав элемента представлен в табл. 4.18 |
| Расходы по урегулированию убытков | РасхУрегУбыт | С | | Н | Типовой элемент <ОтчПрдТип>. Состав элемента представлен в табл. 4.18 |
| Доля перестраховщиков в выплатах | ДолПерВыпл | С | | Н | Типовой элемент <ОтчПрдТип>. Состав элемента представлен в табл. 4.18 |
| Изменение резервов убытков - всего | ИзмРезУбыт | С | | Н | Типовой элемент <ОтчПрдТип>. Состав элемента представлен в табл. 4.18 |
| Изменение доли перестраховщиков в резервах убытков | ДолПерРезУбыт | С | | Н | Типовой элемент <ОтчПрдТип>. Состав элемента представлен в табл. 4.18 |
Таблица 4.15
Расходы по ведению страховых операций (РасхВедСтрОпер)
| Наименование элемента | Сокращенное наименование (код) элемента | Признак типа элемента | Формат элемента | Признак обязательности элемента | Дополнительная информация |
| Расходы по ведению страховых операций — нетто перестрахование | РасхВедСтрОпНП | С | | Н | Типовой элемент <ОтчПрдТип>. Состав элемента представлен в табл. 4.18 |
| Активизиционные расходы | АктивизРасх | С | | Н | Типовой элемент <ОтчПрдТип>. Состав элемента представлен в табл. 4.18 |
| Иные расходы по ведению страховых операций | ИнРасхВедСтрОп | С | | Н | Типовой элемент <ОтчПрдДопТип>. Состав элемента представлен в табл. 4.19 |
| Перестраховочная комиссия и тантьемы по договорам перестрахования | ПрстрКомТантДог | С | | Н | Типовой элемент <ОтчПрдТип>. Состав элемента представлен в табл. 4.18 |
Таблица 4.16
Доходы и расходы, не связанные со страховыми операциями (ДохРасхНеСтр)
| Наименование элемента | Сокращенное наименование (код) элемента | Признак типа элемента | Формат элемента | Признак обязательности элемента | Дополнительная информация |
| Управленческие расходы | УправРасход | С | | Н | Типовой элемент <ОтчПрдТип>. Состав элемента представлен в табл. 4.18 |
| Прочие доходы | ДоходПроч | С | | Н | Типовой элемент <ОтчПрдДопТип>. Состав элемента представлен в табл. 4.19 |
| Прочие расходы | РасходПроч | С | | Н | Типовой элемент <ОтчПрдДопТип>. Состав элемента представлен в табл. 4.19 |
| Прибыль (убыток) до налогообложения | ПрибУбДоНал | С | | Н | Типовой элемент <ОтчПрдТип>. Состав элемента представлен в табл. 4.18 |
| Текущий налог на прибыль | ТекНалПриб | С | | Н | Типовой элемент <ОтчПрдТип>. Состав элемента представлен в табл. 4.18 |
| Текущий налог на прибыль, в т.ч постоянные налоговые обязательства (активы) | ПостОбязАктив | С | | Н | Типовой элемент <ОтчПрдТип>. Состав элемента представлен в табл. 4.18 |
| Изменение отложенных налоговых обязательств | ОтлНалОбяз | С | | Н | Типовой элемент <ОтчПрдТип>. Состав элемента представлен в табл. 4.18 |
| Изменение отложенных налоговых активов | ОтлНалАктив | С | | Н | Типовой элемент <ОтчПрдТип>. Состав элемента представлен в табл. 4.18 |
| Прочее | ПрочДохРасх | С | | Н | Типовой элемент <ОтчПрдДопТип>. Состав элемента представлен в табл. 4.19 |
| Дополнительные показатели по доходам и расходам, не связанным со страховыми операциями | ДопДохРасх | С | | Н | Типовой элемент <ОтчПрдНаимДопТип>. Состав элемента представлен в табл. 4.21 |
| Чистая прибыль (убыток) | ЧистПрибУб | С | | Н | Типовой элемент <ОтчПрдТип>. Состав элемента представлен в табл. 4.18 |
Таблица 4.17
Справочно (Справочно)
| Наименование элемента | Сокращенное наименование (код) элемента | Признак типа элемента | Формат элемента | Признак обязательности элемента | Дополнительная информация |
| Результат от переоценки имущества, не включаемый в чистую прибыль (убыток) отчетного периода | ПерИмущНеВкл | С | | Н | Типовой элемент <ОтчПрдТип>. Состав элемента представлен в табл. 4.18 |
| Результат от прочих операций, не включаемый в чистую прибыль (убыток) отчетного периода | ПрочОперНеВкл | С | | Н | Типовой элемент <ОтчПрдТип>. Состав элемента представлен в табл. 4.18 |
| Совокупный финансовый результат отчетного периода | СовокупФинРез | С | | Н | Типовой элемент <ОтчПрдТип>. Состав элемента представлен в табл. 4.18 |
| Базовая прибыль (убыток) на акцию | БазПрибылАкц | С | | Н | Типовой элемент <ОтчПрдТип>. Состав элемента представлен в табл. 4.18 |
| Разводненная прибыль (убыток) на акцию | РазводПрибылАкц | С | | Н | Типовой элемент <ОтчПрдТип>. Состав элемента представлен в табл. 4.18 |
Таблица 4.18
Сведения о суммах по отчетному периоду и периоду предыдущего года, аналогичному отчетному периоду (ОтчПрдТип)
| Наименование элемента | Сокращенное наименование (код) элемента | Признак типа элемента | Формат элемента | Признак обязательности элемента | Дополнительная информация |
| Номер соответствующего пояснения | Пояснения | A | T(1-3) | Н | |
| Сумма по отчетному периоду | СумОтч | A | N(12) | О | |
| Сумма по периоду предыдущего года, аналогичному отчетному периоду | СумПрдщ | A | N(12) | Н | |
Таблица 4.19
Сведения о суммах по отчетному периоду и периоду предыдущего года, аналогичному отчетному периоду, дополнительно (ОтчПрдДопТип)
| Наименование элемента | Сокращенное наименование (код) элемента | Признак типа элемента | Формат элемента | Признак обязательности элемента | Дополнительная информация |
| Номер соответствующего пояснения | Пояснения | A | T(1-3) | Н | |
| Сумма по отчетному периоду | СумОтч | A | N(12) | О | |
| Сумма по периоду предыдущего года, аналогичному отчетному периоду | СумПрдщ | A | N(12) | Н | |
| В том числе дополнительные вписываемые показатели по отчетному периоду и периоду предыдущего года, аналогичному отчетному периоду | ДопПокОПП | С | | НМ | Состав элемента представлен в табл. 4.20 |
Таблица 4.20
В том числе дополнительные вписываемые показатели по отчетному периоду и периоду предыдущего года, аналогичному отчетному периоду (ДопПокОПП)
| Наименование элемента | Сокращенное наименование (код) элемента | Признак типа элемента | Формат элемента | Признак обязательности элемента | Дополнительная информация |
| Номер соответствующего пояснения | Пояснения | A | T(1-3) | Н | |
| Наименование показателя | НаимПок | A | T(1-255) | О | |
| Сумма по отчетному периоду | СумОтч | A | N(12) | О | |
| Сумма по периоду предыдущего года, аналогичному отчетному периоду | СумПрдщ | A | N(12) | Н | |
Таблица 4.21
Сведения о суммах по отчетному периоду и периоду предыдущего года, аналогичному отчетному периоду, дополнительно по наименованиям (ОтчПрдНаимДопТип)
| Наименование элемента | Сокращенное наименование (код) элемента | Признак типа элемента | Формат элемента | Признак обязательности элемента | Дополнительная информация |
| Номер соответствующего пояснения | Пояснения | A | T(1-3) | Н | |
| Наименование показателя | НаимПок | A | T(1-255) | О | |
| Сумма по отчетному периоду | СумОтч | A | N(12) | О | |
| Сумма по периоду предыдущего года, аналогичному отчетному периоду | СумПрдщ | A | N(12) | Н | |
| В том числе дополнительные вписываемые показатели по отчетному периоду и периоду предыдущего года, аналогичному отчетному периоду | ДопПокОПП | С | | НМ | Состав элемента представлен в табл. 4.22 |
Таблица 4.22
В том числе дополнительные вписываемые показатели по отчетному периоду и периоду предыдущего года, аналогичному отчетному периоду (ДопПокОПП)
| Наименование элемента | Сокращенное наименование (код) элемента | Признак типа элемента | Формат элемента | Признак обязательности элемента | Дополнительная информация |
| Номер соответствующего пояснения | Пояснения | A | T(1-3) | Н | |
| Наименование показателя | НаимПок | A | T(1-255) | О | |
| Сумма по отчетному периоду | СумОтч | A | N(12) | О | |
| Сумма по периоду предыдущего года, аналогичному отчетному периоду | СумПрдщ | A | N(12) | Н | |
Таблица 4.23
Фамилия, имя, отчество (ФИОТип)
| Наименование элемента | Сокращенное наименование (код) элемента | Признак типа элемента | Формат элемента | Признак обязательности элемента | Дополнительная информация |
| Фамилия | Фамилия | A | T(1-60) | О | |
| Имя | Имя | A | T(1-60) | О | |
| Отчество | Отчество | A | T(1-60) | Н | |
Приложение N 3
к приказу ФНС России
от 25.10 2012 N ММВ-7-6/801@
ФОРМАТ ПРЕДСТАВЛЕНИЯ ОТЧЕТА ОБ ИЗМЕНЕНИЯХ КАПИТАЛА СТРАХОВЩИКА В ЭЛЕКТРОННОЙ ФОРМЕ
I. ОБЩИЕ СВЕДЕНИЯ
1. Настоящий формат описывает требования к XML файлам (далее - файлам обмена) передачи в электронной форме отчета об изменениях капитала страховщика (по форме N 3-страховщик) в налоговые органы.
2. Настоящий формат (часть ХLIII, версия 5.03) разработан в соответствии с приказом Министерства финансов Российской Федерации от 27.07.2012 N 109н "О бухгалтерской (финансовой) отчетности страховщиков" (зарегистрирован Минюстом России 21.09.2012 г., регистрационный номер 25513).
II. ОПИСАНИЕ ФАЙЛА ОБМЕНА
3. Имя файла обмена должно иметь следующий вид:
R_Т_A_K_О_GGGGMMDD_N, где:
R_Т - префикс, принимающий значение NO_BOSO3;
A_K - идентификатор получателя информации, где:
A_K - идентификатор получателя информации, где: A - идентификатор получателя, которому направляется файл обмена, K - идентификатор конечного получателя, для которого предназначена информация из данного файла обмена <*>. Каждый из идентификаторов (A и K) имеет вид для налоговых органов - четырехразрядный код (код налогового органа в соответствии с классификатором "Система обозначения налоговых органов" (СОНО);
О - идентификатор отправителя информации, имеет вид:
<*> Передача файла от отправителя к конечному получателю (К) может осуществляться в несколько этапов через другие налоговые органы, осуществляющие передачу файла на промежуточных этапах, которые обозначаются идентификатором А. В случае передачи файла от отправителя к конечному получателю при отсутствии налоговых органов, осуществляющих передачу на промежуточных этапах, значения идентификаторов А и К совпадают. Для файлов, представляемых налогоплательщиками в налоговый орган, идентификатор конечного получателя в имени файла K должен совпадать со значением атрибута "Код налогового органа" (КодНО) в представляемом файле обмена.
для организаций - девятнадцатиразрядный код (идентификационный номер налогоплательщика (далее - ИНН) и код причины постановки на учет (далее - КПП) организации (обособленного подразделения);
для физических лиц - двенадцатиразрядный код (ИНН физического лица, при наличии. При отсутствии ИНН - последовательность из двенадцати нулей);
GGGG - год формирования передаваемого файла, MM - месяц, DD - день;
N - идентификационный номер файла (длина - от 1 до 36 знаков. Идентификационный номер файла должен обеспечивать уникальность файла).
Расширение имени файла - xml. Расширение имени файла может указываться как строчными, так и прописными буквами.
Параметры первой строки файла обмена
Первая строка XML файла должна иметь следующий вид:
<?xml version ="1.0" encoding ="windows-1251"?>
Имя файла, содержащего XML схему файла обмена, должно иметь следующий вид:
NO_BOSO3_1_043_00_05_03_xx , где хх - номер версии схемы.
Расширение имени файла - xsd.
XML схема файла обмена в электронном виде приводится отдельным файлом и размещается на сайте Федеральной налоговой службы.
4. Логическая модель файла обмена представлена в виде диаграммы структуры файла обмена на рисунке 1 настоящего формата. Элементами логической модели файла обмена являются элементы и атрибуты XML файла. Перечень структурных элементов логической модели файла обмена и сведения о них приведены в таблицах 4.1-4.27 настоящего формата.
Для каждого структурного элемента логической модели файла обмена приводятся следующие сведения:
наименование элемента. Приводится полное наименование элемента <*>;
сокращенное наименование (код) элемента. Приводится сокращенное наименование элемента. Синтаксис сокращенного наименования должен удовлетворять спецификации XML;
признак типа элемента. Может принимать следующие значения: "С" - сложный элемент логической модели (содержит вложенные элементы), "П" - простой элемент логической модели, реализованный в виде элемента XML файла, "А" - простой элемент логической модели, реализованный в виде атрибута элемента XML файла. Простой элемент логической модели не содержит вложенные элементы;
формат элемента. Формат элемента представляется следующими условными обозначениями: Т - символьная строка; N - числовое значение (целое или дробное).
<*> В строке таблицы могут быть описаны несколько элементов, наименования которых разделены символом "|". Такая форма записи применяется в случае возможного наличия в файле обмена только одного элемента из описанных в этой строке.
Формат символьной строки указывается в виде Т(n-к) или T(=к), где: n - минимальное количество знаков, к - максимальное количество знаков, символ "-" - разделитель, символ "=" означает фиксированное количество знаков в строке. В случае, если минимальное количество знаков равно 0, формат имеет вид Т(0-к). В случае, если максимальное количество знаков неограниченно, формат имеет вид Т(n-).
Формат числового значения указывается в виде N(m.к), где: m - максимальное количество знаков в числе, включая знак (для отрицательного числа), целую и дробную часть числа без разделяющей десятичной точки, k - максимальное число знаков дробной части числа. Если число знаков дробной части числа равно 0 (т.е. число целое), то формат числового значения имеет вид N(m).
Для простых элементов, являющихся базовыми в XML (определенными в http://www.w3.org/TR/xmlschema-0), например, элемент с типом "date", поле "Формат элемента" не заполняется. Для таких элементов в поле "Дополнительная информация" указывается тип базового элемента;
признак обязательности элемента определяет обязательность присутствия элемента (совокупности наименования элемента и его значения) в файле обмена. Признак обязательности элемента может принимать следующие значения: "О" - наличие элемента в файле обмена обязательно; "Н" - присутствие элемента в файле обмена необязательно, т.е. элемент может отсутствовать. Если элемент принимает ограниченный перечень значений (по классификатору, кодовому словарю и т.п.), то признак обязательности элемента дополняется символом "К". Например: "ОК". В случае, если количество реализаций элемента может быть более одной, то признак обязательности элемента дополняется символом "М". Например: "НМ", "ОКМ".
К вышеперечисленным признакам обязательности элемента может добавляться значение "У" в случае описания в XML схеме условий, предъявляемых к элементу в файле обмена, описанных в графе "Дополнительная информация". Например: "НУ", "ОКУ";
дополнительная информация содержит, при необходимости, требования к элементу файла обмена, не указанные ранее. Для сложных элементов указывается ссылка на таблицу, в которой описывается состав данного элемента. Для элементов, принимающих ограниченный перечень значений из классификатора (кодового словаря и т.п.), указывается соответствующее наименование классификатора (кодового словаря и т.п.) или приводится перечень возможных значений. Для классификатора (кодового словаря и т.п.) может указываться ссылка на его местонахождение. Для элементов, использующих пользовательский тип данных, указывается наименование типового элемента.

Рисунок 1. Диаграмма структуры файла обмена
Таблица 4.1
Файл обмена (Файл)
| Наименование элемента | Сокращенное наименование (код) элемента | Признак типа элемента | Формат элемента | Признак обязательности элемента | Дополнительная информация |
| Идентификатор файла | ИдФайл | A | T(1-100) | О | Содержит (повторяет) имя сформированного файла (без расширения) |
| Версия программы, с помощью которой сформирован файл | ВерсПрог | A | T(1-40) | О | |
| Версия формата | ВерсФорм | A | T(1-5) | О | Принимает значение: 5.03 |
| Состав и структура документа | Документ | С | | О | Состав элемента представлен в табл. 4.2 |
Таблица 4.2
Состав и структура документа (Документ)
| Наименование элемента | Сокращенное наименование (код) элемента | Признак типа элемента | Формат элемента | Признак обязательности элемента | Дополнительная информация |
| Код формы отчетности по КНД | КНД | A | T(=7) | ОК | Типовой элемент <КНДТип>. Принимает значение: 0711003 |
| Дата формирования документа | ДатаДок | A | T(=10) | О | Типовой элемент <ДатаТип>. Дата в формате ДД.ММ.ГГГГ |
| Отчетный период | Период | A | T(=2) | ОК | Принимает значение: 34 – год |
| Отчетный год | ОтчетГод | A | | О | Типовой элемент <xs:gYear>. Год в формате ГГГГ |
| Номер корректировки | НомКорр | A | T(1-3) | О | Принимает значение: 0 – первичный документ, 1 – 999 – номер корректировки для корректирующего документа |
| Сведения о налогоплательщике | СвНП | С | | О | Состав элемента представлен в табл. 4.3 |
| Сведения о лице, подписавшем документ | Подписант | С | | ОМ | Состав элемента представлен в табл. 4.5. Признак множественности принимает значение от 1 до 2 |
| Отчет об изменениях капитала страховщика (форма N 3-страховщик) | ОтчетИзмКапСтр | С | | О | Состав элемента представлен в табл. 4.6 |
Таблица 4.3
Сведения о налогоплательщике (СвНП)
| Наименование элемента | Сокращенное наименование (код) элемента | Признак типа элемента | Формат элемента | Признак обязательности элемента | Дополнительная информация |
| Вид экономической деятельности (код по ОКВЭД) | ОКВЭД | A | T(2-8) | ОК | Типовой элемент <ОКВЭДТип>. Принимает значение в соответствии с Общероссийским классификатором видов экономической деятельности |
| Основной государственный регистрационный номер (ОГРН) по ЕГРЮЛ | ОГРН | A | T(=13) | О | Типовой элемент <ОГРНТип> |
| Организационно-правовая форма (код по ОКОПФ) | ОКОПФ | A | T(=2) | ОК | Типовой элемент <ОКОПФТип>. Принимает значение в соответствии с Общероссийским классификатором организационно-правовых форм |
| Форма собственности (код по ОКФС) | ОКФС | A | T(=2) | ОК | Типовой элемент <ОКФСТип>. Принимает значение в соответствии с Общероссийским классификатором форм собственности |
| Регистрационный номер страховщика по ЕГРССД | ЕГРССД | A | T(1-4) | Н | |
| Страховщик (код) по ОКПО | ОКПО | A | T(8-10) | Н | Типовой элемент <ОКПОТип> |
| Налогоплательщик - юридическое лицо | НПЮЛ | С | | О | Состав элемента представлен в табл. 4.4 |
Таблица 4.4
Налогоплательщик - юридическое лицо (НПЮЛ)
| Наименование элемента | Сокращенное наименование (код) элемента | Признак типа элемента | Формат элемента | Признак обязательности элемента | Дополнительная информация |
| Наименование организации | НаимОрг | A | T(1-1000) | О | |
| ИНН организации | ИННЮЛ | A | T(=10) | О | Типовой элемент <ИННЮЛТип> |
| КПП | КПП | A | T(=9) | О | Типовой элемент <КППТип> |
Таблица 4.5
Сведения о лице, подписавшем документ (Подписант)
| Наименование элемента | Сокращенное наименование (код) элемента | Признак типа элемента | Формат элемента | Признак обязательности элемента | Дополнительная информация |
| Признак лица, подписавшего документ | ПрПодп | A | T(=1) | ОК | Принимает значение: 3 – руководитель (директор) 4 – главный бухгалтер |
| Фамилия, имя, отчество | ФИО | С | | О | Типовой элемент <ФИОТип>. Состав элемента представлен в табл. 4.27 |
Таблица 4.6
Отчет об изменениях капитала страховщика (форма N 3-страховщик) (ОтчетИзмКапСтр)
| Наименование элемента | Сокращенное наименование (код) элемента | Признак типа элемента | Формат элемента | Признак обязательности элемента | Дополнительная информация |
| Код по ОКЕИ | ОКЕИ | A | T(=3) | ОК | Типовой элемент <ОКЕИТип>. Принимает значение: 384 – тыс. рублей 385 – млн. рублей |
| Движение капитала | ДвижКап | С | | Н | Состав элемента представлен в табл. 4.7 |
| Корректировки в связи с изменением учетной политики и исправлением ошибок | Корректир | С | | Н | Состав элемента представлен в табл. 4.8 |
| Чистые активы | ЧистАктив | С | | Н | Состав элемента представлен в табл. 4.9 |
Таблица 4.7
Движение капитала (ДвижКап)
| Наименование элемента | Сокращенное наименование (код) элемента | Признак типа элемента | Формат элемента | Признак обязательности элемента | Дополнительная информация |
| Величина капитала на 31 декабря года, предшествующего предыдущему | ОстПредПред | С | | О | Типовой элемент <ДвижКапПТип>. Состав элемента представлен в табл. 4.18 |
| Предыдущий год | ПредГод | С | | О | Типовой элемент <ДвижКапГод>. Состав элемента представлен в табл. 4.10 |
| Отчетный год | ОтчетГод | С | | О | Типовой элемент <ДвижКапГод>. Состав элемента представлен в табл. 4.10 |
Таблица 4.8
Корректировки в связи с изменением учетной политики и исправлением ошибок (Корректир)
| Наименование элемента | Сокращенное наименование (код) элемента | Признак типа элемента | Формат элемента | Признак обязательности элемента | Дополнительная информация |
| Капитал - всего | КапиталВс | С | | О | Типовой элемент <КорГрупТип>. Состав элемента представлен в табл. 4.23 |
| Нераспределенная прибыль (непокрытый убыток) | НераспПриб | С | | Н | Типовой элемент <КорГрупТип>. Состав элемента представлен в табл. 4.23 |
| Другие статьи капитала, по которым осуществлены корректировки | ДрКапиталКор | С | | Н | Типовой элемент <КорГрупДопТип>. Состав элемента представлен в табл. 4.25 |
Таблица 4.9
Чистые активы (ЧистАктив)
| Наименование элемента | Сокращенное наименование (код) элемента | Признак типа элемента | Формат элемента | Признак обязательности элемента | Дополнительная информация |
| Сумма на 31 декабря отчетного года | СумОтч | A | N(12) | О | |
| Сумма на 31 декабря предыдущего года | СумПрдщ | A | N(12) | Н | |
| Сумма на 31 декабря года, предшествующего предыдущему | СумПрдшв | A | N(12) | Н | |
Таблица 4.10
Движение капитала по годам (ДвижКапГод)
| Наименование элемента | Сокращенное наименование (код) элемента | Признак типа элемента | Формат элемента | Признак обязательности элемента | Дополнительная информация |
| Увеличение капитала | УвеличКапитал | С | | Н | Состав элемента представлен в табл. 4.11 |
| Уменьшение капитала | УменьшКапитал | С | | Н | Состав элемента представлен в табл. 4.15 |
| Изменение добавочного капитала | ИзмДобавКап | С | | Н | Состав элемента представлен в табл. 4.16 |
| Изменение резервного капитала | ИзмРезервКап | С | | Н | Состав элемента представлен в табл. 4.17 |
| Величина капитала на 31 декабря | Капитал31дек | С | | О | Типовой элемент <ДвижКапПТип>. Состав элемента представлен в табл. 4.18 |
Таблица 4.11
Увеличение капитала (УвеличКапитал)
| Наименование элемента | Сокращенное наименование (код) элемента | Признак типа элемента | Формат элемента | Признак обязательности элемента | Дополнительная информация |
| Увеличение капитала - всего | УвеличКапиталВс | С | | Н | Типовой элемент <ДвижКапПТип>. Состав элемента представлен в табл. 4.18 |
| Чистая прибыль | ЧистаяПрибыль | С | | Н | Типовой элемент <ДвижКап1Тип>. Состав элемента представлен в табл. 4.19 |
| Переоценка имущества | ПереоцИмущ | С | | Н | Состав элемента представлен в табл. 4.12 |
| Доходы, относящиеся непосредственно на увеличение капитала | ДохУвелКап | С | | Н | Типовой элемент <ДвижКап2Тип>. Состав элемента представлен в табл. 4.20 |
| Дополнительный выпуск акций (дополнительные вклады участников общества, вклады третьих лиц, принимаемых в общество) | ДополнитВыпАкций | С | | Н | Состав элемента представлен в табл. 4.13 |
| Увеличение номинальной стоимости акций (долей участников) | УвеличНомАкц | С | | Н | Состав элемента представлен в табл. 4.14 |
| Реорганизация юридического лица | Реорганизация | С | | Н | Типовой элемент <ДвижКапПТип>. Состав элемента представлен в табл. 4.18 |
| Дополнительные данные по наименованиям | ДопДанНаим | С | | НМ | Типовой элемент <ДвижКапДТип>. Состав элемента представлен в табл. 4.22 |
Таблица 4.12
Переоценка имущества (ПереоцИмущ)
| Наименование элемента | Сокращенное наименование (код) элемента | Признак типа элемента | Формат элемента | Признак обязательности элемента | Дополнительная информация |
| Добавочный капитал | ДобКапитал | A | N(12) | Н | |
| Итого | Итог | A | N(12) | О | |
Таблица 4.13
Дополнительный выпуск акций (дополнительные вклады участников общества, вклады третьих лиц, принимаемых в общество) (ДополнитВыпАкций)
| Наименование элемента | Сокращенное наименование (код) элемента | Признак типа элемента | Формат элемента | Признак обязательности элемента | Дополнительная информация |
| Уставный капитал | УстКапитал | A | N(12) | О | |
| Собственные акции (доли), выкупленные у акционеров (участников) | СобАкции | A | N(12) | Н | |
| Добавочный капитал | ДобКапитал | A | N(12) | Н | |
| Итого | Итог | A | N(12) | О | |
Таблица 4.14
Увеличение номинальной стоимости акций (долей участников) (УвеличНомАкц)
| Наименование элемента | Сокращенное наименование (код) элемента | Признак типа элемента | Формат элемента | Признак обязательности элемента | Дополнительная информация |
| Уставный капитал | УстКапитал | A | N(12) | О | |
| Собственные акции (доли), выкупленные у акционеров (участников) | СобАкции | A | N(12) | Н | |
| Добавочный капитал | ДобКапитал | A | N(12) | Н | |
| Нераспределенная прибыль (непокрытый убыток) | НераспПриб | A | N(12) | Н | |
Таблица 4.15
Уменьшение капитала (УменьшКапитал)
| Наименование элемента | Сокращенное наименование (код) элемента | Признак типа элемента | Формат элемента | Признак обязательности элемента | Дополнительная информация |
| Уменьшение капитала - всего | УменьшКапиталВс | С | | Н | Типовой элемент <ДвижКапПТип>. Состав элемента представлен в табл. 4.18 |
| Убыток | Убыток | С | | Н | Типовой элемент <ДвижКап1Тип>. Состав элемента представлен в табл. 4.19 |
| Переоценка имущества | ПереоцИмущ | С | | Н | Типовой элемент <ДвижКап2Тип>. Состав элемента представлен в табл. 4.20 |
| Расходы, относящиеся непосредственно на уменьшение капитала | РасхУменьшКап | С | | Н | Типовой элемент <ДвижКап2Тип>. Состав элемента представлен в табл. 4.20 |
| Уменьшение номинальной стоимости акций (долей участников) | УменьшНомАкц | С | | Н | Типовой элемент <ДвижКап3Тип>. Состав элемента представлен в табл. 4.21 |
| Уменьшение количества акций (погашение долей) | УменьшКолАкций | С | | Н | Типовой элемент <ДвижКап3Тип>. Состав элемента представлен в табл. 4.21 |
| Реорганизация юридического лица | Реорганизация | С | | Н | Типовой элемент <ДвижКапПТип>. Состав элемента представлен в табл. 4.18 |
| Дивиденды и иные аналогичные выплаты по распределению прибыли в пользу собственников (участников) | ДивидендСобств | С | | Н | Типовой элемент <ДвижКап1Тип>. Состав элемента представлен в табл. 4.19 |
| Дополнительные данные по наименованиям | ДопДанНаим | С | | НМ | Типовой элемент <ДвижКапДТип>. Состав элемента представлен в табл. 4.22 |
Таблица 4.16
Изменение добавочного капитала (ИзмДобавКап)
| Наименование элемента | Сокращенное наименование (код) элемента | Признак типа элемента | Формат элемента | Признак обязательности элемента | Дополнительная информация |
| Добавочный капитал | ДобКапитал | A | N(12) | Н | |
| Резервный капитал | РезКапитал | A | N(12) | Н | |
| Нераспределенная прибыль (непокрытый убыток) | НераспПриб | A | N(12) | Н | |
Таблица 4.17
Изменение резервного капитала (ИзмРезервКап)
| Наименование элемента | Сокращенное наименование (код) элемента | Признак типа элемента | Формат элемента | Признак обязательности элемента | Дополнительная информация |
| Резервный капитал | РезКапитал | A | N(12) | Н | |
| Нераспределенная прибыль (непокрытый убыток) | НераспПриб | A | N(12) | Н | |
Таблица 4.18
Сведения по строке движения капитала, полные (ДвижКапПТип)
| Наименование элемента | Сокращенное наименование (код) элемента | Признак типа элемента | Формат элемента | Признак обязательности элемента | Дополнительная информация |
| Уставный капитал | УстКапитал | A | N(12) | О | |
| Собственные акции (доли), выкупленные у акционеров (участников) | СобАкции | A | N(12) | Н | |
| Добавочный капитал | ДобКапитал | A | N(12) | Н | |
| Резервный капитал | РезКапитал | A | N(12) | Н | |
| Нераспределенная прибыль (непокрытый убыток) | НераспПриб | A | N(12) | Н | |
| Итого | Итог | A | N(12) | О | |
Таблица 4.19
Сведения по строке движения капитала, (состав 1) (ДвижКап1Тип)
| Наименование элемента | Сокращенное наименование (код) элемента | Признак типа элемента | Формат элемента | Признак обязательности элемента | Дополнительная информация |
| Нераспределенная прибыль (непокрытый убыток) | НераспПриб | A | N(12) | Н | |
| Итого | Итог | A | N(12) | О | |
Таблица 4.20
Сведения по строке движения капитала, (состав 2) (ДвижКап2Тип)
| Наименование элемента | Сокращенное наименование (код) элемента | Признак типа элемента | Формат элемента | Признак обязательности элемента | Дополнительная информация |
| Добавочный капитал | ДобКапитал | A | N(12) | Н | |
| Нераспределенная прибыль (непокрытый убыток) | НераспПриб | A | N(12) | Н | |
| Итого | Итог | A | N(12) | О | |
Таблица 4.21
Сведения по строке движения капитала, (состав 3) (ДвижКап3Тип)
| Наименование элемента | Сокращенное наименование (код) элемента | Признак типа элемента | Формат элемента | Признак обязательности элемента | Дополнительная информация |
| Уставный капитал | УстКапитал | A | N(12) | О | |
| Собственные акции (доли), выкупленные у акционеров (участников) | СобАкции | A | N(12) | Н | |
| Добавочный капитал | ДобКапитал | A | N(12) | Н | |
| Нераспределенная прибыль (непокрытый убыток) | НераспПриб | A | N(12) | Н | |
| Итого | Итог | A | N(12) | О | |
Таблица 4.22
Сведения по строке движения капитала, дополнительные данные по наименованиям (ДвижКапДТип)
| Наименование элемента | Сокращенное наименование (код) элемента | Признак типа элемента | Формат элемента | Признак обязательности элемента | Дополнительная информация |
| Наименование | Наименование | A | T(1-255) | О | |
| Уставный капитал | УстКапитал | A | N(12) | О | |
| Собственные акции (доли), выкупленные у акционеров (участников) | СобАкции | A | N(12) | Н | |
| Добавочный капитал | ДобКапитал | A | N(12) | Н | |
| Резервный капитал | РезКапитал | A | N(12) | Н | |
| Нераспределенная прибыль (непокрытый убыток) | НераспПриб | A | N(12) | Н | |
| Итого | Итог | A | N(12) | О | |
Таблица 4.23
Сведения по корректировке в связи с изменением учетной политики и исправлением ошибок - по группам (КорГрупТип)
| Наименование элемента | Сокращенное наименование (код) элемента | Признак типа элемента | Формат элемента | Признак обязательности элемента | Дополнительная информация |
| До корректировок | ДоКорект | С | | О | Типовой элемент <КорСтрТип>. Состав элемента представлен в табл. 4.24 |
| Корректировка в связи с изменением учетной политики | КорУчПолит | С | | О | Типовой элемент <КорСтрТип>. Состав элемента представлен в табл. 4.24 |
| Корректировка в связи с исправлением ошибок | КорИспрОш | С | | О | Типовой элемент <КорСтрТип>. Состав элемента представлен в табл. 4.24 |
| После корректировок | ПосКорект | С | | О | Типовой элемент <КорСтрТип>. Состав элемента представлен в табл. 4.24 |
Таблица 4.24
Сведения по строке корректировки в связи с изменением учетной политики и исправлением ошибок (КорСтрТип)
| Наименование элемента | Сокращенное наименование (код) элемента | Признак типа элемента | Формат элемента | Признак обязательности элемента | Дополнительная информация |
| На 31 декабря отчетного года | ОтчКон | A | N(12) | О | |
| Изменения капитала за предыдущий год за счет чистой прибыли (убытка) | ИзмКапПрибУб | A | N(12) | О | |
| Изменения капитала за предыдущий год за счет иных факторов | ИзмКапИнФакт | A | N(12) | О | |
| На 31 декабря предыдущего года | ПредКон | A | N(12) | О | |
Таблица 4.25
Сведения по корректировке в связи с изменением учетной политики и исправлением ошибок с расшифровкой по статьям (КорГрупДопТип)
| Наименование элемента | Сокращенное наименование (код) элемента | Признак типа элемента | Формат элемента | Признак обязательности элемента | Дополнительная информация |
| До корректировок | ДоКорект | С | | О | Типовой элемент <КорСтрТип>. Состав элемента представлен в табл. 4.24 |
| Корректировка в связи с изменением учетной политики | КорУчПолит | С | | О | Типовой элемент <КорСтрТип>. Состав элемента представлен в табл. 4.24 |
| Корректировка в связи с исправлением ошибок | КорИспрОш | С | | О | Типовой элемент <КорСтрТип>. Состав элемента представлен в табл. 4.24 |
| После корректировок | ПосКорект | С | | О | Типовой элемент <КорСтрТип>. Состав элемента представлен в табл. 4.24 |
| В том числе по статьям | ВтчСтат | С | | НМ | Типовой элемент < КорСтрНаимТип >. Состав элемента представлен в табл. 4.26 |
Таблица 4.26
Сведения по строке корректировки в связи с изменением учетной политики и исправлением ошибок, по наименованиям (КорСтрНаимТип)
| Наименование элемента | Сокращенное наименование (код) элемента | Признак типа элемента | Формат элемента | Признак обязательности элемента | Дополнительная информация |
| Наименование | Наименование | A | T(1-255) | О | |
| На 31 декабря отчетного года | ОтчКон | A | N(12) | О | |
| Изменения капитала за предыдущий год за счет чистой прибыли (убытка) | ИзмКапПрибУб | A | N(12) | О | |
| Изменения капитала за предыдущий год за счет иных факторов | ИзмКапИнФакт | A | N(12) | О | |
| На 31 декабря предыдущего года | ПредКон | A | N(12) | О | |
Таблица 4.27
Фамилия, имя, отчество (ФИОТип)
| Наименование элемента | Сокращенное наименование (код) элемента | Признак типа элемента | Формат элемента | Признак обязательности элемента | Дополнительная информация |
| Фамилия | Фамилия | A | T(1-60) | О | |
| Имя | Имя | A | T(1-60) | О | |
| Отчество | Отчество | A | T(1-60) | Н | |
Приложение N 4
к приказу ФНС России
от 25.10 2012 N ММВ-7-6/801@
ФОРМАТ ПРЕДСТАВЛЕНИЯ ОТЧЕТА О ДВИЖЕНИИ ДЕНЕЖНЫХ СРЕДСТВ СТРАХОВЩИКА В ЭЛЕКТРОННОЙ ФОРМЕ
I. ОБЩИЕ СВЕДЕНИЯ
1. Настоящий формат описывает требования к XML файлам (далее - файлам обмена) передачи в электронной форме отчета о движении денежных средств страховщика (по форме N4-страховщик) в налоговые органы.
2. Настоящий формат (часть ХLIV, версия 5.03) разработан в соответствии с приказом Министерства финансов Российской Федерации от 27.07.2012 N 109н "О бухгалтерской (финансовой) отчетности страховщиков" (зарегистрирован Минюстом России 21.09.2012 г., регистрационный номер 25513).
II. ОПИСАНИЕ ФАЙЛА ОБМЕНА
3. Имя файла обмена должно иметь следующий вид:
R_Т_A_K_О_GGGGMMDD_N, где:
R_Т - префикс, принимающий значение NO_BOSO4;
A_K - идентификатор получателя информации, где:
A_K - идентификатор получателя информации, где: A - идентификатор получателя, которому направляется файл обмена, K - идентификатор конечного получателя, для которого предназначена информация из данного файла обмена <*>. Каждый из идентификаторов (A и K) имеет вид для налоговых органов - четырехразрядный код (код налогового органа в соответствии с классификатором "Система обозначения налоговых органов" (СОНО);
О - идентификатор отправителя информации, имеет вид:
<*> Передача файла от отправителя к конечному получателю (К) может осуществляться в несколько этапов через другие налоговые органы, осуществляющие передачу файла на промежуточных этапах, которые обозначаются идентификатором А. В случае передачи файла от отправителя к конечному получателю при отсутствии налоговых органов, осуществляющих передачу на промежуточных этапах, значения идентификаторов А и К совпадают. Для файлов, представляемых налогоплательщиками в налоговый орган, идентификатор конечного получателя в имени файла K должен совпадать со значением атрибута "Код налогового органа" (КодНО) в представляемом файле обмена.
для организаций - девятнадцатиразрядный код (идентификационный номер налогоплательщика (далее - ИНН) и код причины постановки на учет (далее - КПП) организации (обособленного подразделения);
для физических лиц - двенадцатиразрядный код (ИНН физического лица, при наличии. При отсутствии ИНН - последовательность из двенадцати нулей);
GGGG - год формирования передаваемого файла, MM - месяц, DD - день;
N - идентификационный номер файла (длина - от 1 до 36 знаков. Идентификационный номер файла должен обеспечивать уникальность файла).
Расширение имени файла - xml. Расширение имени файла может указываться как строчными, так и прописными буквами.
Параметры первой строки файла обмена
Первая строка XML файла должна иметь следующий вид:
<?xml version ="1.0" encoding ="windows-1251"?>
Имя файла, содержащего XML схему файла обмена, должно иметь следующий вид:
NO_BOSO4_1_044_00_05_03_xx , где хх - номер версии схемы.
Расширение имени файла - xsd.
XML схема файла обмена в электронном виде приводится отдельным файлом и размещается на сайте Федеральной налоговой службы.
4. Логическая модель файла обмена представлена в виде диаграммы структуры файла обмена на рисунке 1 настоящего формата. Элементами логической модели файла обмена являются элементы и атрибуты XML файла. Перечень структурных элементов логической модели файла обмена и сведения о них приведены в таблицах 4.1-4.19 настоящего формата.
Для каждого структурного элемента логической модели файла обмена приводятся следующие сведения:
наименование элемента. Приводится полное наименование элемента <*>;
сокращенное наименование (код) элемента. Приводится сокращенное наименование элемента. Синтаксис сокращенного наименования должен удовлетворять спецификации XML;
признак типа элемента. Может принимать следующие значения: "С" - сложный элемент логической модели (содержит вложенные элементы), "П" - простой элемент логической модели, реализованный в виде элемента XML файла, "А" - простой элемент логической модели, реализованный в виде атрибута элемента XML файла. Простой элемент логической модели не содержит вложенные элементы;
формат элемента. Формат элемента представляется следующими условными обозначениями: Т - символьная строка; N - числовое значение (целое или дробное).
<*> В строке таблицы могут быть описаны несколько элементов, наименования которых разделены символом "|". Такая форма записи применяется в случае возможного наличия в файле обмена только одного элемента из описанных в этой строке.
Формат символьной строки указывается в виде Т(n-к) или T(=к), где: n - минимальное количество знаков, к - максимальное количество знаков, символ "-" - разделитель, символ "=" означает фиксированное количество знаков в строке. В случае, если минимальное количество знаков равно 0, формат имеет вид Т(0-к). В случае, если максимальное количество знаков неограниченно, формат имеет вид Т(n-).
Формат числового значения указывается в виде N(m.к), где: m - максимальное количество знаков в числе, включая знак (для отрицательного числа), целую и дробную часть числа без разделяющей десятичной точки, k - максимальное число знаков дробной части числа. Если число знаков дробной части числа равно 0 (т.е. число целое), то формат числового значения имеет вид N(m).
Для простых элементов, являющихся базовыми в XML (определенными в http://www.w3.org/TR/xmlschema-0), например, элемент с типом "date", поле "Формат элемента" не заполняется. Для таких элементов в поле "Дополнительная информация" указывается тип базового элемента;
признак обязательности элемента определяет обязательность присутствия элемента (совокупности наименования элемента и его значения) в файле обмена. Признак обязательности элемента может принимать следующие значения: "О" - наличие элемента в файле обмена обязательно; "Н" - присутствие элемента в файле обмена необязательно, т.е. элемент может отсутствовать. Если элемент принимает ограниченный перечень значений (по классификатору, кодовому словарю и т.п.), то признак обязательности элемента дополняется символом "К". Например: "ОК". В случае, если количество реализаций элемента может быть более одной, то признак обязательности элемента дополняется символом "М". Например: "НМ", "ОКМ".
К вышеперечисленным признакам обязательности элемента может добавляться значение "У" в случае описания в XML схеме условий, предъявляемых к элементу в файле обмена, описанных в графе "Дополнительная информация". Например: "НУ", "ОКУ";
дополнительная информация содержит, при необходимости, требования к элементу файла обмена, не указанные ранее. Для сложных элементов указывается ссылка на таблицу, в которой описывается состав данного элемента. Для элементов, принимающих ограниченный перечень значений из классификатора (кодового словаря и т.п.), указывается соответствующее наименование классификатора (кодового словаря и т.п.) или приводится перечень возможных значений. Для классификатора (кодового словаря и т.п.) может указываться ссылка на его местонахождение. Для элементов, использующих пользовательский тип данных, указывается наименование типового элемента.

Рисунок 1. Диаграмма структуры файла обмена
Таблица 4.1
Файл обмена (Файл)
| Наименование элемента | Сокращенное наименование (код) элемента | Признак типа элемента | Формат элемента | Признак обязательности элемента | Дополнительная информация |
| Идентификатор файла | ИдФайл | A | T(1-100) | О | Содержит (повторяет) имя сформированного файла (без расширения) |
| Версия программы, с помощью которой сформирован файл | ВерсПрог | A | T(1-40) | О | |
| Версия формата | ВерсФорм | A | T(1-5) | О | Принимает значение: 5.03 |
| Состав и структура документа | Документ | С | | О | Состав элемента представлен в табл. 4.2 |
Таблица 4.2
Состав и структура документа (Документ)
| Наименование элемента | Сокращенное наименование (код) элемента | Признак типа элемента | Формат элемента | Признак обязательности элемента | Дополнительная информация |
| Код формы отчетности по КНД | КНД | A | T(=7) | ОК | Типовой элемент <КНДТип>. Принимает значение: 0711004 |
| Дата формирования документа | ДатаДок | A | T(=10) | О | Типовой элемент <ДатаТип>. Дата в формате ДД.ММ.ГГГГ |
| Отчетный период | Период | A | T(=2) | ОК | Принимает значение: 34 - год |
| Отчетный год | ОтчетГод | A | | О | Типовой элемент <xs:gYear>. Год в формате ГГГГ |
| Номер корректировки | НомКорр | A | T(1-3) | О | Принимает значение: 0 – первичный документ, 1 – 999 – номер корректировки для корректирующего документа |
| Сведения о налогоплательщике | СвНП | С | | О | Состав элемента представлен в табл. 4.3 |
| Сведения о лице, подписавшем документ | Подписант | С | | ОМ | Состав элемента представлен в табл. 4.5. Признак множественности принимает значение от 1 до 2 |
| Отчет о движении денежных средств страховщика (форма N 4-страховщик) | ДвижДенСтр | С | | О | Состав элемента представлен в табл. 4.6 |
Таблица 4.3
Сведения о налогоплательщике (СвНП)
| Наименование элемента | Сокращенное наименование (код) элемента | Признак типа элемента | Формат элемента | Признак обязательности элемента | Дополнительная информация |
| Вид экономической деятельности (код по ОКВЭД) | ОКВЭД | A | T(2-8) | ОК | Типовой элемент <ОКВЭДТип>. Принимает значение в соответствии с Общероссийским классификатором видов экономической деятельности |
| Основной государственный регистрационный номер (ОГРН) по ЕГРЮЛ | ОГРН | A | T(=13) | О | Типовой элемент <ОГРНТип> |
| Организационно-правовая форма (код по ОКОПФ) | ОКОПФ | A | T(=2) | ОК | Типовой элемент <ОКОПФТип>. Принимает значение в соответствии с Общероссийским классификатором организационно-правовых форм |
| Форма собственности (код по ОКФС) | ОКФС | A | T(=2) | ОК | Типовой элемент <ОКФСТип>. Принимает значение в соответствии с Общероссийским классификатором форм собственности |
| Регистрационный номер страховщика по ЕГРССД | ЕГРССД | A | T(1-4) | Н | |
| Страховщик (код) по ОКПО | ОКПО | A | T(8-10) | Н | Типовой элемент <ОКПОТип> |
| Налогоплательщик - юридическое лицо | НПЮЛ | С | | О | Состав элемента представлен в табл. 4.4 |
Таблица 4.4
Налогоплательщик - юридическое лицо (НПЮЛ)
| Наименование элемента | Сокращенное наименование (код) элемента | Признак типа элемента | Формат элемента | Признак обязательности элемента | Дополнительная информация |
| Наименование организации | НаимОрг | A | T(1-1000) | О | |
| ИНН организации | ИННЮЛ | A | T(=10) | О | Типовой элемент <ИННЮЛТип> |
| КПП | КПП | A | T(=9) | О | Типовой элемент <КППТип> |
Таблица 4.5
Сведения о лице, подписавшем документ (Подписант)
| Наименование элемента | Сокращенное наименование (код) элемента | Признак типа элемента | Формат элемента | Признак обязательности элемента | Дополнительная информация |
| Признак лица, подписавшего документ | ПрПодп | A | T(=1) | ОК | Принимает значение: 3 – руководитель (директор) 4 – главный бухгалтер |
| Фамилия, имя, отчество | ФИО | С | | О | Типовой элемент <ФИОТип>. Состав элемента представлен в табл. 4.19 |
Таблица 4.6
Отчет о движении денежных средств страховщика (форма N 4-страховщик) (ДвижДенСтр)
| Наименование элемента | Сокращенное наименование (код) элемента | Признак типа элемента | Формат элемента | Признак обязательности элемента | Дополнительная информация |
| Код по ОКЕИ | ОКЕИ | A | T(=3) | ОК | Типовой элемент <ОКЕИТип>. Принимает значение: 384 – тыс. рублей 385 – млн. рублей |
| Денежные потоки от текущих операций | ДПТекущОпер | С | | Н | Состав элемента представлен в табл. 4.7 |
| Денежные потоки от инвестиционных операций | ДПИнвестОпер | С | | Н | Состав элемента представлен в табл. 4.10 |
| Денежные потоки от финансовых операций | ДПФинансОпер | С | | Н | Состав элемента представлен в табл. 4.13 |
| Сальдо денежных потоков за отчетный период | СальдоДПотОП | С | | О | Типовой элемент <ОтчПрдТип>. Состав элемента представлен в табл. 4.16 |
| Остаток денежных средств и денежных эквивалентов на начало отчетного периода | ОстатДСрНачОП | С | | О | Типовой элемент <ОтчПрдТип>. Состав элемента представлен в табл. 4.16 |
| Остаток денежных средств и денежных эквивалентов на конец отчетного периода | ОстатДСрКонОП | С | | О | Типовой элемент <ОтчПрдТип>. Состав элемента представлен в табл. 4.16 |
| Величина влияния изменений курса иностранной валюты по отношению к рублю | ВлиянИзмКурсВал | С | | Н | Типовой элемент <ОтчПрдТип>. Состав элемента представлен в табл. 4.16 |
Таблица 4.7
Денежные потоки от текущих операций (ДПТекущОпер)
| Наименование элемента | Сокращенное наименование (код) элемента | Признак типа элемента | Формат элемента | Признак обязательности элемента | Дополнительная информация |
| Поступления | ПоступТек | С | | Н | Состав элемента представлен в табл. 4.8 |
| Платежи | ПлатежТек | С | | Н | Состав элемента представлен в табл. 4.9 |
| Сальдо денежных потоков от текущих операций | СальдоТек | С | | О | Типовой элемент <ОтчПрдТип>. Состав элемента представлен в табл. 4.16 |
Таблица 4.8
Поступления (ПоступТек)
| Наименование элемента | Сокращенное наименование (код) элемента | Признак типа элемента | Формат элемента | Признак обязательности элемента | Дополнительная информация |
| Поступления - всего | ПосТВсего | С | | О | Типовой элемент <ОтчПрдТип>. Состав элемента представлен в табл. 4.16 |
| Поступления, в том числе страховые премии | ПосТСтрПрем | С | | Н | Типовой элемент <ОтчПрдТип>. Состав элемента представлен в табл. 4.16 |
| Поступления сумм по суброгационным и регрессным требованиям | ПосТСубРегТреб | С | | Н | Типовой элемент <ОтчПрдТип>. Состав элемента представлен в табл. 4.16 |
| Поступления в оплату требований об оплате возмещенного вреда по прямому возмещению убытков | ПосТОплВозмВр | С | | Н | Типовой элемент <ОтчПрдТип>. Состав элемента представлен в табл. 4.16 |
| Поступления, в том числе доли перестраховщиков в выплатах по договорам страхования, сострахования и перестрахования | ПосТДолВыплДог | С | | Н | Типовой элемент <ОтчПрдТип>. Состав элемента представлен в табл. 4.16 |
| Поступления, связанные с обязательным медицинским страхованием | ПосТСвОМС | С | | Н | Типовой элемент <ОтчПрдТип>. Состав элемента представлен в табл. 4.16 |
| Прочие поступления | ПосТПроч | С | | Н | Типовой элемент <ОтчПрдДопТип>. Состав элемента представлен в табл. 4.17 |
Таблица 4.9
Платежи (ПлатежТек)
| Наименование элемента | Сокращенное наименование (код) элемента | Признак типа элемента | Формат элемента | Признак обязательности элемента | Дополнительная информация |
| Платежи - всего | ПлТВсего | С | | О | Типовой элемент <ОтчПрдТип>. Состав элемента представлен в табл. 4.16 |
| Платежи, в том числе страховые премии, переданные в перестрахование | ПлТСтрПрем | С | | Н | Типовой элемент <ОтчПрдТип>. Состав элемента представлен в табл. 4.16 |
| Платежи, в том числе выплаты по договорам страхования, сострахования и перестрахования | ПлТВыплДогов | С | | Н | Типовой элемент <ОтчПрдТип>. Состав элемента представлен в табл. 4.16 |
| Платежи, в том числе оплата активизиционных расходов | ПлТОплАРасх | С | | Н | Типовой элемент <ОтчПрдТип>. Состав элемента представлен в табл. 4.16 |
| Платежи, в том числе оплата расходов по урегулированию убытков | ПлТОплУрегУбыт | С | | Н | Типовой элемент <ОтчПрдТип>. Состав элемента представлен в табл. 4.16 |
| Платежи по требованиям об оплате возмещенного вреда по прямому возмещению убытков | ПлТОплВозмВред | С | | Н | Типовой элемент <ОтчПрдТип>. Состав элемента представлен в табл. 4.16 |
| Платежи потерпевшим по прямому возмещению убытков | ПлТПрВозмУбыт | С | | Н | Типовой элемент <ОтчПрдТип>. Состав элемента представлен в табл. 4.16 |
| Платежи профессиональным объединениям страховщиков в виде средств отчислений от страховых премий, предусмотренных законодательством Российской Федерации | ПлТПрофСтрах | С | | Н | Типовой элемент <ОтчПрдТип>. Состав элемента представлен в табл. 4.16 |
| Платежи, связанные с обязательным медицинским страхованием | ПлТСвязОМС | С | | Н | Типовой элемент <ОтчПрдТип>. Состав элемента представлен в табл. 4.16 |
| Платежи в связи с оплатой труда работников | ПлТОплТрудРаб | С | | Н | Типовой элемент <ОтчПрдТип>. Состав элемента представлен в табл. 4.16 |
| Платежи поставщикам (подрядчикам) за сырье, материалы, работы, услуги | ПлТМатРабУсл | С | | Н | Типовой элемент <ОтчПрдТип>. Состав элемента представлен в табл. 4.16 |
| Платежи, в том числе проценты по долговым обязательствам | ПлТПроцДолгОб | С | | Н | Типовой элемент <ОтчПрдТип>. Состав элемента представлен в табл. 4.16 |
| Платежи, в том числе налог на прибыль организаций | ПлТНалогПриб | С | | Н | Типовой элемент <ОтчПрдТип>. Состав элемента представлен в табл. 4.16 |
| Прочие платежи | ПлТПроч | С | | Н | Типовой элемент <ОтчПрдДопТип>. Состав элемента представлен в табл. 4.17 |
Таблица 4.10
Денежные потоки от инвестиционных операций (ДПИнвестОпер)
| Наименование элемента | Сокращенное наименование (код) элемента | Признак типа элемента | Формат элемента | Признак обязательности элемента | Дополнительная информация |
| Поступления | ПоступИнв | С | | Н | Состав элемента представлен в табл. 4.11 |
| Платежи | ПлатежИнв | С | | Н | Состав элемента представлен в табл. 4.12 |
| Сальдо денежных потоков от инвестиционных операций | СальдоИнв | С | | О | Типовой элемент <ОтчПрдТип>. Состав элемента представлен в табл. 4.16 |
Таблица 4.11
Поступления (ПоступИнв)
| Наименование элемента | Сокращенное наименование (код) элемента | Признак типа элемента | Формат элемента | Признак обязательности элемента | Дополнительная информация |
| Поступления - всего | ПосИВсего | С | | О | Типовой элемент <ОтчПрдТип>. Состав элемента представлен в табл. 4.16 |
| Платежи от продажи основных средств и нематериальных активов | ПосИПродОС | С | | Н | Типовой элемент <ОтчПрдТип>. Состав элемента представлен в табл. 4.16 |
| Платежи от продажи акций других организаций (долей участия) | ПосИПродАкц | С | | Н | Типовой элемент <ОтчПрдТип>. Состав элемента представлен в табл. 4.16 |
| Платежи от возврата предоставленных займов, от продажи долговых ценных бумаг (прав требования денежных средств к другим лицам) | ПосИВозврЗайм | С | | Н | Типовой элемент <ОтчПрдТип>. Состав элемента представлен в табл. 4.16 |
| Платежи дивидендов, процентов по долговым финансовым вложениям и аналогичных поступлений от долевого участия в других организациях | ПосИДивидПроц | С | | Н | Типовой элемент <ОтчПрдТип>. Состав элемента представлен в табл. 4.16 |
| Прочие поступления | ПосИПроч | С | | Н | Типовой элемент <ОтчПрдДопТип>. Состав элемента представлен в табл. 4.17 |
Таблица 4.12
Платежи (ПлатежИнв)
| Наименование элемента | Сокращенное наименование (код) элемента | Признак типа элемента | Формат элемента | Признак обязательности элемента | Дополнительная информация |
| Платежи - всего | ПлИВсего | С | | О | Типовой элемент <ОтчПрдТип>. Состав элемента представлен в табл. 4.16 |
| Платежи в связи с приобретением, созданием, модернизацией, реконструкцией и подготовкой к использованию основных средств и нематериальных активов | ПлИПрСоздОС | С | | Н | Типовой элемент <ОтчПрдТип>. Состав элемента представлен в табл. 4.16 |
| Платежи в связи с приобретением акций других организаций (долей участия) | ПлИПриобрАкц | С | | Н | Типовой элемент <ОтчПрдТип>. Состав элемента представлен в табл. 4.16 |
| Платежи в связи с приобретением долговых ценных бумаг (прав требования денежных средств к другим лицам), предоставление займов другим лицам | ПлИПриобрДолгЦБ | С | | Н | Типовой элемент <ОтчПрдТип>. Состав элемента представлен в табл. 4.16 |
| Платежи, в том числе проценты по долговым обязательствам, включаемые в стоимость инвестиционного актива | ПлИПроцДолгОбяз | С | | Н | Типовой элемент <ОтчПрдТип>. Состав элемента представлен в табл. 4.16 |
| Прочие платежи | ПлИПроч | С | | Н | Типовой элемент <ОтчПрдДопТип>. Состав элемента представлен в табл. 4.17 |
Таблица 4.13
Денежные потоки от финансовых операций (ДПФинансОпер)
| Наименование элемента | Сокращенное наименование (код) элемента | Признак типа элемента | Формат элемента | Признак обязательности элемента | Дополнительная информация |
| Поступления | ПоступФин | С | | Н | Состав элемента представлен в табл. 4.14 |
| Платежи | ПлатежФин | С | | Н | Состав элемента представлен в табл. 4.15 |
| Сальдо денежных потоков от финансовых операций | СальдоФин | С | | О | Типовой элемент <ОтчПрдТип>. Состав элемента представлен в табл. 4.16 |
Таблица 4.14
Поступления (ПоступФин)
| Наименование элемента | Сокращенное наименование (код) элемента | Признак типа элемента | Формат элемента | Признак обязательности элемента | Дополнительная информация |
| Поступления - всего | ПосФВсего | С | | О | Типовой элемент <ОтчПрдТип>. Состав элемента представлен в табл. 4.16 |
| Поступления, в том числе получение кредитов и займов | ПосФПолучКред | С | | Н | Типовой элемент <ОтчПрдТип>. Состав элемента представлен в табл. 4.16 |
| Поступления денежных вкладов собственников (участников) | ПосФВкладСоб | С | | Н | Типовой элемент <ОтчПрдТип>. Состав элемента представлен в табл. 4.16 |
| Поступления от выпуска акций, увеличения долей участия | ПосФВыпАкц | С | | Н | Типовой элемент <ОтчПрдТип>. Состав элемента представлен в табл. 4.16 |
| Поступления от выпуска облигаций, векселей и других долговых ценных бумаг и др. | ПосФВыпОблиг | С | | Н | Типовой элемент <ОтчПрдТип>. Состав элемента представлен в табл. 4.16 |
| Прочие поступления | ПосФПроч | С | | Н | Типовой элемент <ОтчПрдДопТип>. Состав элемента представлен в табл. 4.17 |
Таблица 4.15
Платежи (ПлатежФин)
| Наименование элемента | Сокращенное наименование (код) элемента | Признак типа элемента | Формат элемента | Признак обязательности элемента | Дополнительная информация |
| Платежи - всего | ПлФВсего | С | | О | Типовой элемент <ОтчПрдТип>. Состав элемента представлен в табл. 4.16 |
| Платежи собственникам (участникам) в связи с выкупом у них собственных акций (долей участия в организации) или их выходом из состава участников | ПлФВыкупАкц | С | | Н | Типовой элемент <ОтчПрдТип>. Состав элемента представлен в табл. 4.16 |
| Платежи на уплату дивидендов и иных аналогичных платежей по распределению прибыли в пользу собственников (участников) | ПлФУплДивиденд | С | | Н | Типовой элемент <ОтчПрдТип>. Состав элемента представлен в табл. 4.16 |
| Платежи в связи с погашением (выкупом) векселей и других долговых ценных бумаг, возврат кредитов и займов | ПлФВыкупДолгЦБ | С | | Н | Типовой элемент <ОтчПрдТип>. Состав элемента представлен в табл. 4.16 |
| Прочие платежи | ПлФПроч | С | | Н | Типовой элемент <ОтчПрдДопТип>. Состав элемента представлен в табл. 4.17 |
Таблица 4.16
Сведения о суммах по отчетному периоду и периоду предыдущего года, аналогичному отчетному периоду (ОтчПрдТип)
| Наименование элемента | Сокращенное наименование (код) элемента | Признак типа элемента | Формат элемента | Признак обязательности элемента | Дополнительная информация |
| Сумма по отчетному периоду | СумОтч | A | N(12) | О | |
| Сумма по периоду предыдущего года, аналогичному отчетному периоду | СумПрдщ | A | N(12) | Н | |
Таблица 4.17
Сведения о суммах по отчетному периоду и периоду предыдущего года, аналогичному отчетному периоду, дополнительно (ОтчПрдДопТип)
| Наименование элемента | Сокращенное наименование (код) элемента | Признак типа элемента | Формат элемента | Признак обязательности элемента | Дополнительная информация |
| Сумма по отчетному периоду | СумОтч | A | N(12) | О | |
| Сумма по периоду предыдущего года, аналогичному отчетному периоду | СумПрдщ | A | N(12) | Н | |
| В том числе дополнительные вписываемые показатели по отчетному периоду и периоду предыдущего года, аналогичному отчетному периоду | ДопПокОПП | С | | НМ | Состав элемента представлен в табл. 4.18 |
Таблица 4.18
В том числе дополнительные вписываемые показатели по отчетному периоду и периоду предыдущего года, аналогичному отчетному периоду (ДопПокОПП)
| Наименование элемента | Сокращенное наименование (код) элемента | Признак типа элемента | Формат элемента | Признак обязательности элемента | Дополнительная информация |
| Наименование показателя | НаимПок | A | T(1-255) | О | |
| Сумма по отчетному периоду | СумОтч | A | N(12) | О | |
| Сумма по периоду предыдущего года, аналогичному отчетному периоду | СумПрдщ | A | N(12) | Н | |
Таблица 4.19
Фамилия, имя, отчество (ФИОТип)
| Наименование элемента | Сокращенное наименование (код) элемента | Признак типа элемента | Формат элемента | Признак обязательности элемента | Дополнительная информация |
| Фамилия | Фамилия | A | T(1-60) | О | |
| Имя | Имя | A | T(1-60) | О | |
| Отчество | Отчество | A | T(1-60) | Н | |
Приложение N 5
к приказу ФНС России
от 25.10 2012 N ММВ-7-6/801@
ФОРМАТ ПРЕДСТАВЛЕНИЯ ОТЧЕТА СТРАХОВОЙ МЕДИЦИНСКОЙ ОРГАНИЗАЦИИ О ЦЕЛЕВОМ ИСПОЛЬЗОВАНИИ СРЕДСТВ ОБЯЗАТЕЛЬНОГО МЕДИЦИНСКОГО СТРАХОВАНИЯ В ЭЛЕКТРОННОЙ ФОРМЕ
I. ОБЩИЕ СВЕДЕНИЯ
1. Настоящий формат описывает требования к XML файлам (далее - файлам обмена) передачи в электронной форме отчета страховой медицинской организации о целевом использовании средств обязательного медицинского страхования (по форме N 6-омс) в налоговые органы.
2. Настоящий формат (часть CXXXVII, версия 5.01) разработан в соответствии с приказом Министерства финансов Российской Федерации от 27.07.2012 N 109н "О бухгалтерской (финансовой) отчетности страховщиков" (зарегистрирован Минюстом России 21.09.2012 г., регистрационный номер 25513).
II. ОПИСАНИЕ ФАЙЛА ОБМЕНА
3. Имя файла обмена должно иметь следующий вид:
R_Т_A_K_О_GGGGMMDD_N, где:
R_Т - префикс, принимающий значение NO_BOSO6M;
A_K - идентификатор получателя информации, где:
A_K - идентификатор получателя информации, где: A - идентификатор получателя, которому направляется файл обмена, K - идентификатор конечного получателя, для которого предназначена информация из данного файла обмена <*>. Каждый из идентификаторов (A и K) имеет вид для налоговых органов - четырехразрядный код (код налогового органа в соответствии с классификатором "Система обозначения налоговых органов" (СОНО);
<*> Передача файла от отправителя к конечному получателю (К) может осуществляться в несколько этапов через другие налоговые органы, осуществляющие передачу файла на промежуточных этапах, которые обозначаются идентификатором А. В случае передачи файла от отправителя к конечному получателю при отсутствии налоговых органов, осуществляющих передачу на промежуточных этапах, значения идентификаторов А и К совпадают. Для файлов, представляемых налогоплательщиками в налоговый орган, идентификатор конечного получателя в имени файла K должен совпадать со значением атрибута "Код налогового органа" (КодНО) в представляемом файле обмена.
О - идентификатор отправителя информации, имеет вид:
для организаций - девятнадцатиразрядный код (идентификационный номер налогоплательщика (далее - ИНН) и код причины постановки на учет (далее - КПП) организации (обособленного подразделения);
для физических лиц - двенадцатиразрядный код (ИНН физического лица, при наличии. При отсутствии ИНН - последовательность из двенадцати нулей);
GGGG - год формирования передаваемого файла, MM - месяц, DD - день;
N - идентификационный номер файла (длина - от 1 до 36 знаков. Идентификационный номер файла должен обеспечивать уникальность файла).
Расширение имени файла - xml. Расширение имени файла может указываться как строчными, так и прописными буквами.
Параметры первой строки файла обмена
Первая строка XML файла должна иметь следующий вид:
<?xml version ="1.0" encoding ="windows-1251"?>
Имя файла, содержащего XML схему файла обмена, должно иметь следующий вид:
NO_BOSO6M_1_137_00_05_01_xx , где хх - номер версии схемы.
Расширение имени файла - xsd.
XML схема файла обмена в электронном виде приводится отдельным файлом и размещается на сайте Федеральной налоговой службы.
4. Логическая модель файла обмена представлена в виде диаграммы структуры файла обмена на рисунке 1 настоящего формата. Элементами логической модели файла обмена являются элементы и атрибуты XML файла. Перечень структурных элементов логической модели файла обмена и сведения о них приведены в таблицах 4.1-4.17 настоящего формата.
Для каждого структурного элемента логической модели файла обмена приводятся следующие сведения:
наименование элемента. Приводится полное наименование элемента <*>;
сокращенное наименование (код) элемента. Приводится сокращенное наименование элемента. Синтаксис сокращенного наименования должен удовлетворять спецификации XML;
признак типа элемента. Может принимать следующие значения: "С" - сложный элемент логической модели (содержит вложенные элементы), "П" - простой элемент логической модели, реализованный в виде элемента XML файла, "А" - простой элемент логической модели, реализованный в виде атрибута элемента XML файла. Простой элемент логической модели не содержит вложенные элементы;
В строке таблицы могут быть описаны несколько элементов, наименования которых разделены символом "|". Такая форма записи применяется в случае возможного наличия в файле обмена только одного элемента из описанных в этой строке.
формат элемента. Формат элемента представляется следующими условными обозначениями: Т - символьная строка; N - числовое значение (целое или дробное).
Формат символьной строки указывается в виде Т(n-к) или T(=к), где: n - минимальное количество знаков, к - максимальное количество знаков, символ "-" - разделитель, символ "=" означает фиксированное количество знаков в строке. В случае, если минимальное количество знаков равно 0, формат имеет вид Т(0-к). В случае, если максимальное количество знаков неограниченно, формат имеет вид Т(n-).
Формат числового значения указывается в виде N(m.к), где: m - максимальное количество знаков в числе, включая знак (для отрицательного числа), целую и дробную часть числа без разделяющей десятичной точки, k - максимальное число знаков дробной части числа. Если число знаков дробной части числа равно 0 (т.е. число целое), то формат числового значения имеет вид N(m).
Для простых элементов, являющихся базовыми в XML (определенными в http://www.w3.org/TR/xmlschema-0), например, элемент с типом "date", поле "Формат элемента" не заполняется. Для таких элементов в поле "Дополнительная информация" указывается тип базового элемента;
признак обязательности элемента определяет обязательность присутствия элемента (совокупности наименования элемента и его значения) в файле обмена. Признак обязательности элемента может принимать следующие значения: "О" - наличие элемента в файле обмена обязательно; "Н" - присутствие элемента в файле обмена необязательно, т.е. элемент может отсутствовать. Если элемент принимает ограниченный перечень значений (по классификатору, кодовому словарю и т.п.), то признак обязательности элемента дополняется символом "К". Например: "ОК". В случае, если количество реализаций элемента может быть более одной, то признак обязательности элемента дополняется символом "М". Например: "НМ", "ОКМ".
К вышеперечисленным признакам обязательности элемента может добавляться значение "У" в случае описания в XML схеме условий, предъявляемых к элементу в файле обмена, описанных в графе "Дополнительная информация". Например: "НУ", "ОКУ";
дополнительная информация содержит, при необходимости, требования к элементу файла обмена, не указанные ранее. Для сложных элементов указывается ссылка на таблицу, в которой описывается состав данного элемента. Для элементов, принимающих ограниченный перечень значений из классификатора (кодового словаря и т.п.), указывается соответствующее наименование классификатора (кодового словаря и т.п.) или приводится перечень возможных значений. Для классификатора (кодового словаря и т.п.) может указываться ссылка на его местонахождение. Для элементов, использующих пользовательский тип данных, указывается наименование типового элемента.

Рисунок 1. Диаграмма структуры файла обмена
Таблица 4.1
Файл обмена (Файл)
| Наименование элемента | Сокращенное наименование (код) элемента | Признак типа элемента | Формат элемента | Признак обязательности элемента | Дополнительная информация |
| Идентификатор файла | ИдФайл | A | T(1-100) | О | Содержит (повторяет) имя сформированного файла (без расширения) |
| Версия программы, с помощью которой сформирован файл | ВерсПрог | A | T(1-40) | О | |
| Версия формата | ВерсФорм | A | T(1-5) | О | Принимает значение: 5.01 |
| Состав и структура документа | Документ | С | | О | Состав элемента представлен в табл. 4.2 |
Таблица 4.2
Состав и структура документа (Документ)
| Наименование элемента | Сокращенное наименование (код) элемента | Признак типа элемента | Формат элемента | Признак обязательности элемента | Дополнительная информация |
| Код формы отчетности по КНД | КНД | A | T(=7) | ОК | Типовой элемент <КНДТип>. Принимает значение: 0711006 |
| Дата формирования документа | ДатаДок | A | T(=10) | О | Типовой элемент <ДатаТип>. Дата в формате ДД.ММ.ГГГГ |
| Отчетный период | Период | A | T(=2) | ОК | Принимает значение: 21 – I квартал 31 – полугодие 33 – 9 месяцев 34 – год 90 – год при реорганизации (ликвидации) организации (ликвидационная отчетность) 94 – год при реорганизации (ликвидации) организации (промежуточная отчетность) |
| Отчетный год | ОтчетГод | A | | О | Типовой элемент <xs:gYear>. Год в формате ГГГГ |
| Номер корректировки | НомКорр | A | T(1-3) | Н | Принимает значение: 0 – первичный документ, 1 – 999 – номер корректировки для корректирующего документа. Элемент заполняется и обязателен только при <Период>=34 | 90 | 94 |
| Сведения о налогоплательщике | СвНП | С | | О | Состав элемента представлен в табл. 4.3 |
| Сведения о лице, подписавшем документ | Подписант | С | | ОМ | Состав элемента представлен в табл. 4.5. Признак множественности принимает значение от 1 до 2 |
| Отчет страховой медицинской организации о целевом использовании средств обязательного медицинского страхования (форма N 6-омс) | ЦелИспОМС | С | | О | Состав элемента представлен в табл. 4.6 |
Таблица 4.3
Сведения о налогоплательщике (СвНП)
| Наименование элемента | Сокращенное наименование (код) элемента | Признак типа элемента | Формат элемента | Признак обязательности элемента | Дополнительная информация |
| Вид экономической деятельности (код по ОКВЭД) | ОКВЭД | A | T(2-8) | ОК | Типовой элемент <ОКВЭДТип>. Принимает значение в соответствии с Общероссийским классификатором видов экономической деятельности |
| Основной государственный регистрационный номер (ОГРН) по ЕГРЮЛ | ОГРН | A | T(=13) | О | Типовой элемент <ОГРНТип> |
| Организационно-правовая форма (код по ОКОПФ) | ОКОПФ | A | T(=2) | ОК | Типовой элемент <ОКОПФТип>. Принимает значение в соответствии с Общероссийским классификатором организационно-правовых форм |
| Форма собственности (код по ОКФС) | ОКФС | A | T(=2) | ОК | Типовой элемент <ОКФСТип>. Принимает значение в соответствии с Общероссийским классификатором форм собственности |
| Регистрационный номер страховщика по ЕГРССД | ЕГРССД | A | T(1-4) | Н | |
| Страховая медицинская организация (код) по ОКПО | ОКПО | A | T(8-10) | Н | Типовой элемент <ОКПОТип> |
| Налогоплательщик - юридическое лицо | НПЮЛ | С | | О | Состав элемента представлен в табл. 4.4 |
Таблица 4.4
Налогоплательщик - юридическое лицо (НПЮЛ)
| Наименование элемента | Сокращенное наименование (код) элемента | Признак типа элемента | Формат элемента | Признак обязательности элемента | Дополнительная информация |
| Наименование организации | НаимОрг | A | T(1-1000) | О | |
| ИНН организации | ИННЮЛ | A | T(=10) | О | Типовой элемент <ИННЮЛТип> |
| КПП | КПП | A | T(=9) | О | Типовой элемент <КППТип> |
Таблица 4.5
Сведения о лице, подписавшем документ (Подписант)
| Наименование элемента | Сокращенное наименование (код) элемента | Признак типа элемента | Формат элемента | Признак обязательности элемента | Дополнительная информация |
| Признак лица, подписавшего документ | ПрПодп | A | T(=1) | ОК | Принимает значение: 3 – руководитель 4 – главный бухгалтер |
| Фамилия, имя, отчество | ФИО | С | | О | Типовой элемент <ФИОТип>. Состав элемента представлен в табл. 4.17 |
Таблица 4.6
Отчет страховой медицинской организации о целевом использовании средств обязательного медицинского страхования (форма N6-омс) (ЦелИспОМС)
| Наименование элемента | Сокращенное наименование (код) элемента | Признак типа элемента | Формат элемента | Признак обязательности элемента | Дополнительная информация |
| Код по ОКЕИ | ОКЕИ | A | T(=3) | ОК | Типовой элемент <ОКЕИТип>. Принимает значение: 384 – тыс. рублей 385 – млн. рублей |
| Остаток целевых средств на начало отчетного года | ОстатНачОтч | С | | О | Типовой элемент <ОтчПрдТип>. Состав элемента представлен в табл. 4.14 |
| Поступило средств | Поступило | С | | Н | Состав элемента представлен в табл. 4.7 |
| Использовано средств | Использовано | С | | Н | Состав элемента представлен в табл. 4.9 |
| Остаток целевых средств на конец отчетного периода (отчетного года) | ОстатКонОтч | С | | О | Типовой элемент <ОтчПрдТип>. Состав элемента представлен в табл. 4.14 |
| Справочно | Справочно | С | | Н | Состав элемента представлен в табл. 4.12 |
Таблица 4.7
Поступило средств (Поступило)
| Наименование элемента | Сокращенное наименование (код) элемента | Признак типа элемента | Формат элемента | Признак обязательности элемента | Дополнительная информация |
| Средства, поступившие от территориального фонда на финансовое обеспечение обязательного медицинского страхования в соответствии с договором о финансовом обеспечении обязательного медицинского страхования | ТФФинОМСДог | С | | Н | Типовой элемент <ОтчПрдТип>. Состав элемента представлен в табл. 4.14 |
| Средства, поступившие из медицинских организаций в результате применения к ним санкций за нарушения, выявленные при проведении контроля объемов, сроков, качества и условий предоставления медицинской помощи | ПостСанкцМед | С | | Н | Состав элемента представлен в табл. 4.8 |
| Средства, поступившие от юридических или физических лиц, причинивших вред здоровью застрахованных лиц | СрОтЮЛВред | С | | Н | Типовой элемент <ОтчПрдТип>. Состав элемента представлен в табл. 4.14 |
| Прочие поступления целевых средств | ПрочПоступ | С | | Н | Типовой элемент <ОтчПрдДопТип>. Состав элемента представлен в табл. 4.15 |
| Всего поступило целевых средств | ВсегоПостЦС | С | | О | Типовой элемент <ОтчПрдТип>. Состав элемента представлен в табл. 4.14 |
Таблица 4.8
Средства, поступившие из медицинских организаций в результате применения к ним санкций за нарушения, выявленные при проведении контроля объемов, сроков, качества и условий предоставления медицинской помощи (ПостСанкцМед)
| Наименование элемента | Сокращенное наименование (код) элемента | Признак типа элемента | Формат элемента | Признак обязательности элемента | Дополнительная информация |
| Средства, поступившие из медицинских организаций в результате применения к ним санкций за нарушения, выявленные при проведении контроля объемов, сроков, качества и условий предоставления медицинской помощи - всего | ПостСанкцМедВс | С | | Н | Типовой элемент <ОтчПрдТип>. Состав элемента представлен в табл. 4.14 |
| Средства, поступившие из медицинских организаций в результате применения к ним санкций за нарушения, выявленные при проведении контроля объемов, сроков, качества и условий предоставления медицинской помощи, в том числе в результате проведения медико-экономического контроля | ПостРезМЭКонтр | С | | Н | Типовой элемент <ОтчПрдТип>. Состав элемента представлен в табл. 4.14 |
| Средства, поступившие из медицинских организаций в результате применения к ним санкций за нарушения, выявленные при проведении контроля объемов, сроков, качества и условий предоставления медицинской помощи, в том числе в результате проведения экспертизы качества медицинской помощи | ПостРезЭкспртзМП | С | | Н | Типовой элемент <ОтчПрдТип>. Состав элемента представлен в табл. 4.14 |
| Средства, поступившие из медицинских организаций в результате применения к ним санкций за нарушения, выявленные при проведении контроля объемов, сроков, качества и условий предоставления медицинской помощи, в том числе в результате проведения медико-экономической экспертизы | ПостРезМЭЭкспртз | С | | Н | Типовой элемент <ОтчПрдТип>. Состав элемента представлен в табл. 4.14 |
| Средства, поступившие из медицинских организаций в результате применения к ним санкций за нарушения, выявленные при проведении контроля объемов, сроков, качества и условий предоставления медицинской помощи, в том числе в результате уплаты медицинской организацией штрафов за неоказание, несвоевременное оказание или оказание медицинской помощи ненадлежащего качества | ПостРезНеКачМП | С | | Н | Типовой элемент <ОтчПрдТип>. Состав элемента представлен в табл. 4.14 |
Таблица 4.9
Использовано средств (Использовано)
| Наименование элемента | Сокращенное наименование (код) элемента | Признак типа элемента | Формат элемента | Признак обязательности элемента | Дополнительная информация |
| Оплата медицинской помощи, оказанной застрахованным лицам (общая сумма средств на оплату медицинской помощи по счетам медицинских организаций, предъявленным к оплате в соответствии с договорами на оказание и оплату медицинской помощи по обязательному медицинскому страхованию) | ОплМПСтрах | С | | Н | Типовой элемент <ОтчПрдТип>. Состав элемента представлен в табл. 4.14 |
| Направлено в доход страховой медицинской организации | ДохСтрМедОрг | С | | Н | Состав элемента представлен в табл. 4.10 |
| Прочее использование целевых средств | ПрочИспЦС | С | | Н | Типовой элемент <ОтчПрдДопТип>. Состав элемента представлен в табл. 4.15 |
| Всего использовано целевых средств | ВсегоИспЦС | С | | Н | Типовой элемент <ОтчПрдТип>. Состав элемента представлен в табл. 4.14 |
| Возврат целевых средств источнику финансирования | ВозврЦСИст | С | | Н | Типовой элемент <ОтчПрдТип>. Состав элемента представлен в табл. 4.14 |
Таблица 4.10
Направлено в доход страховой медицинской организации (ДохСтрМедОрг)
| Наименование элемента | Сокращенное наименование (код) элемента | Признак типа элемента | Формат элемента | Признак обязательности элемента | Дополнительная информация |
| Направлено в доход страховой медицинской организации - всего | ДохСтрМедОргВс | С | | Н | Типовой элемент <ОтчПрдТип>. Состав элемента представлен в табл. 4.14 |
| Направлено в доход страховой медицинской организации, в том числе из средств, поступивших из медицинских организаций в результате применения к ним санкций за нарушения, выявленные при проведении контроля объемов, сроков, качества и условий предоставления медицинской помощи | СанкНарушМП | С | | Н | Состав элемента представлен в табл. 4.11 |
| Направлено в доход страховой медицинской организации, в том числе средства, поступившие от юридических или физических лиц, причинивших вред здоровью застрахованных лиц, сверх сумм, затраченных на оплату медицинской помощи | СрСверхОплМП | С | | Н | Типовой элемент <ОтчПрдТип>. Состав элемента представлен в табл. 4.14 |
Таблица 4.11
Направлено в доход страховой медицинской организации, в том числе из средств, поступивших из медицинских организаций в результате применения к ним санкций за нарушения, выявленные при проведении контроля объемов, сроков, качества и условий предоставления медицинской помощи (СанкНарушМП)
| Наименование элемента | Сокращенное наименование (код) элемента | Признак типа элемента | Формат элемента | Признак обязательности элемента | Дополнительная информация |
| Направлено в доход страховой медицинской организации, в том числе из средств, поступивших из медицинских организаций в результате применения к ним санкций за нарушения, выявленные при проведении контроля объемов, сроков, качества и условий предоставления медицинской помощи - всего | СанкНарушМПВс | С | | Н | Типовой элемент <ОтчПрдТип>. Состав элемента представлен в табл. 4.14 |
| Средства, поступившие из медицинских организаций в результате применения к ним санкций за нарушения, выявленные при проведении контроля объемов, сроков, качества и условий предоставления медицинской помощи, в том числе в результате проведения экспертизы качества медицинской помощи | СрЭкспртзКачМП | С | | Н | Типовой элемент <ОтчПрдТип>. Состав элемента представлен в табл. 4.14 |
| Средства, поступившие из медицинских организаций в результате применения к ним санкций за нарушения, выявленные при проведении контроля объемов, сроков, качества и условий предоставления медицинской помощи, в том числе в результате проведения медико-экономической экспертизы | СрПровМЭЭкспртз | С | | Н | Типовой элемент <ОтчПрдТип>. Состав элемента представлен в табл. 4.14 |
| Средства, поступившие из медицинских организаций в результате применения к ним санкций за нарушения, выявленные при проведении контроля объемов, сроков, качества и условий предоставления медицинской помощи, в том числе в результате уплаты медицинской организацией штрафов за неоказание, несвоевременное оказание или оказание медицинской помощи ненадлежащего качества | УплШтрНеКачМП | С | | Н | Типовой элемент <ОтчПрдТип>. Состав элемента представлен в табл. 4.14 |
Таблица 4.12
Справочно (Справочно)
| Наименование элемента | Сокращенное наименование (код) элемента | Признак типа элемента | Формат элемента | Признак обязательности элемента | Дополнительная информация |
| Поступления (доходы) в виде средств, предназначенных на расходы на ведение дела по обязательному медицинскому страхованию | ПостРасхВедОМС | С | | О | Типовой элемент <ОтчПрдТип>. Состав элемента представлен в табл. 4.14 |
| Вознаграждения за выполнение условий, предусмотренных договором о финансовом обеспечении обязательного медицинского страхования | ВознВыпДогОМС | С | | О | Типовой элемент <ОтчПрдТип>. Состав элемента представлен в табл. 4.14 |
| Поступления (доходы) в виде средств, образовавшихся в результате экономии рассчитанного для страховой медицинской организации годового объема средств | ПостЭконСрОМС | С | | О | Типовой элемент <ОтчПрдТип>. Состав элемента представлен в табл. 4.14 |
| Расходы на ведение дела по обязательному медицинскому страхованию | РасхВедОМС | С | | О | Типовой элемент <ОтчПрдТип>. Состав элемента представлен в табл. 4.14 |
| Штрафы (пени) за невыполнение (ненадлежащее выполнение) условий договора о финансовом обеспечении обязательного медицинского страхования | ШтрНеДогОМС | С | | О | Состав элемента представлен в табл. 4.13 |
| Штрафы (пени) за неоплату или несвоевременную оплату медицинской помощи, оказанной медицинской организацией по договору на оказание и оплату медицинской помощи по обязательному медицинскому страхованию | ШтрНеОплОМС | С | | О | Типовой элемент <ОтчПрдТип>. Состав элемента представлен в табл. 4.14 |
| Авансы, выданные медицинским организациям на оплату медицинской помощи (сумма дебиторской задолженности медицинских организаций на конец отчетного периода) | АвансОплДолг | С | | О | Типовой элемент <ОтчПрдТип>. Состав элемента представлен в табл. 4.14 |
Таблица 4.13
Штрафы (пени) за невыполнение (ненадлежащее выполнение) условий договора о финансовом обеспечении обязательного медицинского страхования (ШтрНеДогОМС)
| Наименование элемента | Сокращенное наименование (код) элемента | Признак типа элемента | Формат элемента | Признак обязательности элемента | Дополнительная информация |
| Штрафы (пени) за невыполнение (ненадлежащее выполнение) условий договора о финансовом обеспечении обязательного медицинского страхования - всего | ШтрНеДогОМСВс | С | | О | Типовой элемент <ОтчПрдТип>. Состав элемента представлен в табл. 4.14 |
| Штрафы (пени) за невыполнение (ненадлежащее выполнение) условий договора о финансовом обеспечении обязательного медицинского страхования, в том числе за использование целевых средств не по целевому назначению | ЦелСрНеНазн | С | | О | Типовой элемент <ОтчПрдТип>. Состав элемента представлен в табл. 4.14 |
| Штрафы (пени) за невыполнение (ненадлежащее выполнение) условий договора о финансовом обеспечении обязательного медицинского страхования, в том числе за нарушение сроков предоставления данных о застрахованных лицах, а также сведений об изменении этих данных | НарушСрокДан | С | | О | Типовой элемент <ОтчПрдТип>. Состав элемента представлен в табл. 4.14 |
| Штрафы (пени) за невыполнение (ненадлежащее выполнение) условий договора о финансовом обеспечении обязательного медицинского страхования, в том числе иные штрафные санкции | ИнШтрафСанкц | С | | О | Типовой элемент <ОтчПрдДопТип>. Состав элемента представлен в табл. 4.15 |
Таблица 4.14
Сведения о суммах по отчетному периоду и периоду предыдущего года, аналогичному отчетному периоду (ОтчПрдТип)
| Наименование элемента | Сокращенное наименование (код) элемента | Признак типа элемента | Формат элемента | Признак обязательности элемента | Дополнительная информация |
| Сумма по отчетному периоду | СумОтч | A | N(12) | О | |
| Сумма по периоду предыдущего года, аналогичному отчетному периоду | СумПрдщ | A | N(12) | Н | |
Таблица 4.15
Сведения о суммах по отчетному периоду и периоду предыдущего года, аналогичному отчетному периоду, дополнительно (ОтчПрдДопТип)
| Наименование элемента | Сокращенное наименование (код) элемента | Признак типа элемента | Формат элемента | Признак обязательности элемента | Дополнительная информация |
| Сумма по отчетному периоду | СумОтч | A | N(12) | О | |
| Сумма по периоду предыдущего года, аналогичному отчетному периоду | СумПрдщ | A | N(12) | Н | |
| В том числе дополнительные вписываемые показатели по отчетному периоду и периоду предыдущего года, аналогичному отчетному периоду | ДопПокОПП | С | | НМ | Состав элемента представлен в табл. 4.16 |
Таблица 4.16
В том числе дополнительные вписываемые показатели по отчетному периоду и периоду предыдущего года, аналогичному отчетному периоду (ДопПокОПП)
| Наименование элемента | Сокращенное наименование (код) элемента | Признак типа элемента | Формат элемента | Признак обязательности элемента | Дополнительная информация |
| Наименование показателя | НаимПок | A | T(1-255) | О | |
| Сумма по отчетному периоду | СумОтч | A | N(12) | О | |
| Сумма по периоду предыдущего года, аналогичному отчетному периоду | СумПрдщ | A | N(12) | Н | |
Таблица 4.17
Фамилия, имя, отчество (ФИОТип)
| Наименование элемента | Сокращенное наименование (код) элемента | Признак типа элемента | Формат элемента | Признак обязательности элемента | Дополнительная информация |
| Фамилия | Фамилия | A | T(1-60) | О | |
| Имя | Имя | A | T(1-60) | О | |
| Отчество | Отчество | A | T(1-60) | Н | |
Приложение N 6
к приказу ФНС России
от 25.10 2012 N ММВ-7-6/801@
ФОРМАТ ПРЕДСТАВЛЕНИЯ ОТЧЕТА ОБЩЕСТВА ВЗАИМНОГО СТРАХОВАНИЯ О ЦЕЛЕВОМ ИСПОЛЬЗОВАНИИ ПОЛУЧЕННЫХ СРЕДСТВ В ЭЛЕКТРОННОЙ ФОРМЕ
I. ОБЩИЕ СВЕДЕНИЯ
1. Настоящий формат описывает требования к XML файлам (далее - файлам обмена) передачи в электронной форме отчета общества взаимного страхования о целевом использовании полученных средств (по форме N6-овс) в налоговые органы.
2. Настоящий формат (часть CXXXVIII, версия 5.01) разработан в соответствии с приказом Министерства финансов Российской Федерации от 27.07.2012 N 109н "О бухгалтерской (финансовой) отчетности страховщиков" (зарегистрирован Минюстом России 21.09.2012 г., регистрационный номер 25513).
II. ОПИСАНИЕ ФАЙЛА ОБМЕНА
3. Имя файла обмена должно иметь следующий вид:
R_Т_A_K_О_GGGGMMDD_N, где:
R_Т - префикс, принимающий значение NO_BOSO6V;
A_K - идентификатор получателя информации, где:
A_K - идентификатор получателя информации, где: A - идентификатор получателя, которому направляется файл обмена, K - идентификатор конечного получателя, для которого предназначена информация из данного файла обмена <*>. Каждый из идентификаторов (A и K) имеет вид для налоговых органов - четырехразрядный код (код налогового органа в соответствии с классификатором "Система обозначения налоговых органов" (СОНО);
<*> Передача файла от отправителя к конечному получателю (К) может осуществляться в несколько этапов через другие налоговые органы, осуществляющие передачу файла на промежуточных этапах, которые обозначаются идентификатором А. В случае передачи файла от отправителя к конечному получателю при отсутствии налоговых органов, осуществляющих передачу на промежуточных этапах, значения идентификаторов А и К совпадают. Для файлов, представляемых налогоплательщиками в налоговый орган, идентификатор конечного получателя в имени файла K должен совпадать со значением атрибута "Код налогового органа" (КодНО) в представляемом файле обмена.
О - идентификатор отправителя информации, имеет вид:
для организаций - девятнадцатиразрядный код (идентификационный номер налогоплательщика (далее - ИНН) и код причины постановки на учет (далее - КПП) организации (обособленного подразделения);
для физических лиц - двенадцатиразрядный код (ИНН физического лица, при наличии. При отсутствии ИНН - последовательность из двенадцати нулей);
GGGG - год формирования передаваемого файла, MM - месяц, DD - день;
N - идентификационный номер файла (длина - от 1 до 36 знаков. Идентификационный номер файла должен обеспечивать уникальность файла).
Расширение имени файла - xml. Расширение имени файла может указываться как строчными, так и прописными буквами.
Параметры первой строки файла обмена
Первая строка XML файла должна иметь следующий вид:
<?xml version ="1.0" encoding ="windows-1251"?>
Имя файла, содержащего XML схему файла обмена, должно иметь следующий вид:
NO_BOSO6V_1_138_00_05_01_xx , где хх - номер версии схемы.
Расширение имени файла - xsd.
XML схема файла обмена в электронном виде приводится отдельным файлом и размещается на сайте Федеральной налоговой службы.
4. Логическая модель файла обмена представлена в виде диаграммы структуры файла обмена на рисунке 1 настоящего формата. Элементами логической модели файла обмена являются элементы и атрибуты XML файла. Перечень структурных элементов логической модели файла обмена и сведения о них приведены в таблицах 4.1-4.17 настоящего формата.
Для каждого структурного элемента логической модели файла обмена приводятся следующие сведения:
наименование элемента. Приводится полное наименование элемента <*>;
сокращенное наименование (код) элемента. Приводится сокращенное наименование элемента. Синтаксис сокращенного наименования должен удовлетворять спецификации XML;
признак типа элемента. Может принимать следующие значения: "С" - сложный элемент логической модели (содержит вложенные элементы), "П" - простой элемент логической модели, реализованный в виде элемента XML файла, "А" - простой элемент логической модели, реализованный в виде атрибута элемента XML файла. Простой элемент логической модели не содержит вложенные элементы;
формат элемента. Формат элемента представляется следующими условными обозначениями: Т - символьная строка; N - числовое значение (целое или дробное).
<*> В строке таблицы могут быть описаны несколько элементов, наименования которых разделены символом "|". Такая форма записи применяется в случае возможного наличия в файле обмена только одного элемента из описанных в этой строке.
Формат символьной строки указывается в виде Т(n-к) или T(=к), где: n - минимальное количество знаков, к - максимальное количество знаков, символ "-" - разделитель, символ "=" означает фиксированное количество знаков в строке. В случае, если минимальное количество знаков равно 0, формат имеет вид Т(0-к). В случае, если максимальное количество знаков неограниченно, формат имеет вид Т(n-).
Формат числового значения указывается в виде N(m.к), где: m - максимальное количество знаков в числе, включая знак (для отрицательного числа), целую и дробную часть числа без разделяющей десятичной точки, k - максимальное число знаков дробной части числа. Если число знаков дробной части числа равно 0 (т.е. число целое), то формат числового значения имеет вид N(m).
Для простых элементов, являющихся базовыми в XML (определенными в http://www.w3.org/TR/xmlschema-0), например, элемент с типом "date", поле "Формат элемента" не заполняется. Для таких элементов в поле "Дополнительная информация" указывается тип базового элемента;
признак обязательности элемента определяет обязательность присутствия элемента (совокупности наименования элемента и его значения) в файле обмена. Признак обязательности элемента может принимать следующие значения: "О" - наличие элемента в файле обмена обязательно; "Н" - присутствие элемента в файле обмена необязательно, т.е. элемент может отсутствовать. Если элемент принимает ограниченный перечень значений (по классификатору, кодовому словарю и т.п.), то признак обязательности элемента дополняется символом "К". Например: "ОК". В случае, если количество реализаций элемента может быть более одной, то признак обязательности элемента дополняется символом "М". Например: "НМ", "ОКМ".
К вышеперечисленным признакам обязательности элемента может добавляться значение "У" в случае описания в XML схеме условий, предъявляемых к элементу в файле обмена, описанных в графе "Дополнительная информация". Например: "НУ", "ОКУ";
дополнительная информация содержит, при необходимости, требования к элементу файла обмена, не указанные ранее. Для сложных элементов указывается ссылка на таблицу, в которой описывается состав данного элемента. Для элементов, принимающих ограниченный перечень значений из классификатора (кодового словаря и т.п.), указывается соответствующее наименование классификатора (кодового словаря и т.п.) или приводится перечень возможных значений. Для классификатора (кодового словаря и т.п.) может указываться ссылка на его местонахождение. Для элементов, использующих пользовательский тип данных, указывается наименование типового элемента.

Рисунок 1. Диаграмма структуры файла обмена
Таблица 4.1
Файл обмена (Файл)
| Наименование элемента | Сокращенное наименование (код) элемента | Признак типа элемента | Формат элемента | Признак обязательности элемента | Дополнительная информация |
| Идентификатор файла | ИдФайл | A | T(1-100) | О | Содержит (повторяет) имя сформированного файла (без расширения) |
| Версия программы, с помощью которой сформирован файл | ВерсПрог | A | T(1-40) | О | |
| Версия формата | ВерсФорм | A | T(1-5) | О | Принимает значение: 5.01 |
| Состав и структура документа | Документ | С | | О | Состав элемента представлен в табл. 4.2 |
Таблица 4.2
Состав и структура документа (Документ)
| Наименование элемента | Сокращенное наименование (код) элемента | Признак типа элемента | Формат элемента | Признак обязательности элемента | Дополнительная информация |
| Код формы отчетности по КНД | КНД | A | T(=7) | ОК | Типовой элемент <КНДТип>. Принимает значение: 0712006 |
| Дата формирования документа | ДатаДок | A | T(=10) | О | Типовой элемент <ДатаТип>. Дата в формате ДД.ММ.ГГГГ |
| Отчетный период | Период | A | T(=2) | ОК | Принимает значение: 21 – I квартал 31 – полугодие 33 – 9 месяцев 34 – год 90 – год при реорганизации (ликвидации) организации (ликвидационная отчетность) 94 – год при реорганизации (ликвидации) организации (промежуточная отчетность) |
| Отчетный год | ОтчетГод | A | | О | Типовой элемент <xs:gYear>. Год в формате ГГГГ |
| Номер корректировки | НомКорр | A | T(1-3) | Н | Принимает значение: 0 – первичный документ, 1 – 999 – номер корректировки для корректирующего документа. Элемент заполняется и обязателен только при <Период>=34 | 90 | 94 |
| Сведения о налогоплательщике | СвНП | С | | О | Состав элемента представлен в табл. 4.3 |
| Сведения о лице, подписавшем документ | Подписант | С | | ОМ | Состав элемента представлен в табл. 4.5. Признак множественности принимает значение от 1 до 2 |
| Отчет общества взаимного страхования о целевом использовании полученных средств (форма N 6-овс) | ЦелИспОВС | С | | О | Состав элемента представлен в табл. 4.6 |
Таблица 4.3
Сведения о налогоплательщике (СвНП)
| Наименование элемента | Сокращенное наименование (код) элемента | Признак типа элемента | Формат элемента | Признак обязательности элемента | Дополнительная информация |
| Вид экономической деятельности (код по ОКВЭД) | ОКВЭД | A | T(2-8) | ОК | Типовой элемент <ОКВЭДТип>. Принимает значение в соответствии с Общероссийским классификатором видов экономической деятельности |
| Основной государственный регистрационный номер (ОГРН) по ЕГРЮЛ | ОГРН | A | T(=13) | О | Типовой элемент <ОГРНТип> |
| Организационно-правовая форма (код по ОКОПФ) | ОКОПФ | A | T(=2) | ОК | Типовой элемент <ОКОПФТип>. Принимает значение в соответствии с Общероссийским классификатором организационно-правовых форм, а именно "89" |
| Форма собственности (код по ОКФС) | ОКФС | A | T(=2) | ОК | Типовой элемент <ОКФСТип>. Принимает значение в соответствии с Общероссийским классификатором форм собственности |
| Регистрационный номер страховщика по ЕГРССД | ЕГРССД | A | T(1-4) | Н | |
| Общество взаимного страхования (код) по ОКПО | ОКПО | A | T(8-10) | Н | Типовой элемент <ОКПОТип> |
| Налогоплательщик - юридическое лицо | НПЮЛ | С | | О | Состав элемента представлен в табл. 4.4 |
Таблица 4.4
Налогоплательщик - юридическое лицо (НПЮЛ)
| Наименование элемента | Сокращенное наименование (код) элемента | Признак типа элемента | Формат элемента | Признак обязательности элемента | Дополнительная информация |
| Наименование организации | НаимОрг | A | T(1-1000) | О | |
| ИНН организации | ИННЮЛ | A | T(=10) | О | Типовой элемент <ИННЮЛТип> |
| КПП | КПП | A | T(=9) | О | Типовой элемент <КППТип> |
Таблица 4.5
Сведения о лице, подписавшем документ (Подписант)
| Наименование элемента | Сокращенное наименование (код) элемента | Признак типа элемента | Формат элемента | Признак обязательности элемента | Дополнительная информация |
| Признак лица, подписавшего документ | ПрПодп | A | T(=1) | ОК | Принимает значение: 3 – руководитель (директор) 4 – главный бухгалтер |
| Фамилия, имя, отчество | ФИО | С | | О | Типовой элемент <ФИОТип>. Состав элемента представлен в табл. 4.17 |
Таблица 4.6
Отчет общества взаимного страхования о целевом использовании полученных средств (форма N 6-овс) (ЦелИспОВС)
| Наименование элемента | Сокращенное наименование (код) элемента | Признак типа элемента | Формат элемента | Признак обязательности элемента | Дополнительная информация |
| Код по ОКЕИ | ОКЕИ | A | T(=3) | ОК | Типовой элемент <ОКЕИТип>. Принимает значение: 384 – тыс. рублей 385 – млн. рублей |
| Остаток целевых средств на начало отчетного года | ОстатНачОтч | С | | О | Типовой элемент <ОтчПрдТип>. Состав элемента представлен в табл. 4.12 |
| Поступило средств | Поступило | С | | Н | Состав элемента представлен в табл. 4.7 |
| Использовано средств | Использовано | С | | Н | Состав элемента представлен в табл. 4.9 |
| Остаток целевых средств на конец отчетного периода (отчетного года) | ОстатКонОтч | С | | О | Типовой элемент <ОтчПрдТип>. Состав элемента представлен в табл. 4.12 |
Таблица 4.7
Поступило средств (Поступило)
| Наименование элемента | Сокращенное наименование (код) элемента | Признак типа элемента | Формат элемента | Признак обязательности элемента | Дополнительная информация |
| Вступительные взносы | ВступВзнос | С | | Н | Типовой элемент <ОтчПрдТип>. Состав элемента представлен в табл. 4.12 |
| Дополнительные взносы | ДопВзнос | С | | Н | Типовой элемент <ОтчПрдТип>. Состав элемента представлен в табл. 4.12 |
| Прочие поступления | ПрочПоступ | С | | Н | Состав элемента представлен в табл. 4.8 |
| Положительный результат от осуществления взаимного страхования | ПолРезОсущВС | С | | Н | Типовой элемент <ОтчПрдТип>. Состав элемента представлен в табл. 4.12 |
| Всего поступило целевых средств | ВсегоПостЦС | С | | О | Типовой элемент <ОтчПрдТип>. Состав элемента представлен в табл. 4.12 |
Таблица 4.8
Прочие поступления (ПрочПоступ)
| Наименование элемента | Сокращенное наименование (код) элемента | Признак типа элемента | Формат элемента | Признак обязательности элемента | Дополнительная информация |
| Прочие поступления - всего | ПрочПоступВс | С | | Н | Типовой элемент <ОтчПрдТип>. Состав элемента представлен в табл. 4.12 |
| Взносы на покрытие расходов, связанных с уставной деятельностью общества (кроме вступительных и дополнительных взносов) | ПокрУстДеят | С | | Н | Типовой элемент <ОтчПрдТип>. Состав элемента представлен в табл. 4.12 |
| Добровольные имущественные взносы и пожертвования | ДобрИмВзнос | С | | Н | Типовой элемент <ОтчПрдТип>. Состав элемента представлен в табл. 4.12 |
| Иные | Иные | С | | Н | Типовой элемент <ОтчПрдДопТип>. Состав элемента представлен в табл. 4.13 |
Таблица 4.9
Использовано средств (Использовано)
| Наименование элемента | Сокращенное наименование (код) элемента | Признак типа элемента | Формат элемента | Признак обязательности элемента | Дополнительная информация |
| Отрицательный результат от осуществления взаимного страхования | ОтрРезОсущВС | С | | Н | Типовой элемент <ОтчПрдТип>. Состав элемента представлен в табл. 4.12 |
| Расходы на содержание аппарата управления | РасхСодАУ | С | | Н | Состав элемента представлен в табл. 4.10 |
| Приобретение основных средств, инвентаря и иного имущества | ПриобОСИн | С | | Н | Типовой элемент <ОтчПрдТип>. Состав элемента представлен в табл. 4.12 |
| Дополнительные показатели по использованию средств | ДопДохРасх | С | | Н | Типовой элемент <ОтчПрдНаимДопТип>. Состав элемента представлен в табл. 4.15 |
| Прочее использование целевых средств | ПрочИспЦС | С | | Н | Типовой элемент <ОтчПрдДопТип>. Состав элемента представлен в табл. 4.13 |
| Всего использовано целевых средств | ВсегоИспЦС | С | | Н | Типовой элемент <ОтчПрдТип>. Состав элемента представлен в табл. 4.12 |
Таблица 4.10
Расходы на содержание аппарата управления (РасхСодАУ)
| Наименование элемента | Сокращенное наименование (код) элемента | Признак типа элемента | Формат элемента | Признак обязательности элемента | Дополнительная информация |
| Расходы на содержание аппарата управления - всего | РасхСодАУ | С | | Н | Типовой элемент <ОтчПрдТип>. Состав элемента представлен в табл. 4.12 |
| Расходы, связанные с оплатой труда (включая начисления) | ОплТруд | С | | Н | Состав элемента представлен в табл. 4.11 |
| Расходы на служебные командировки и деловые поездки | СлужКом | С | | Н | Типовой элемент <ОтчПрдТип>. Состав элемента представлен в табл. 4.12 |
| Содержание помещений, зданий, автомобильного транспорта и иного имущества (кроме ремонта) | ЗданТрансп | С | | Н | Типовой элемент <ОтчПрдТип>. Состав элемента представлен в табл. 4.12 |
| Ремонт основных средств и иного имущества | РемОснСр | С | | Н | Типовой элемент <ОтчПрдТип>. Состав элемента представлен в табл. 4.12 |
| Прочие расходы | ПрочРасх | С | | Н | Типовой элемент <ОтчПрдДопТип>. Состав элемента представлен в табл. 4.13 |
Таблица 4.11
Расходы, связанные с оплатой труда (включая начисления) (ОплТруд)
| Наименование элемента | Сокращенное наименование (код) элемента | Признак типа элемента | Формат элемента | Признак обязательности элемента | Дополнительная информация |
| Расходы, связанные с оплатой труда (включая начисления) - всего | ОплТрудВс | С | | Н | Типовой элемент <ОтчПрдТип>. Состав элемента представлен в табл. 4.12 |
| Расходы на оплату труда (включая начисления) органов управления и органа контроля | ОплТрудОУК | С | | Н | Типовой элемент <ОтчПрдТип>. Состав элемента представлен в табл. 4.12 |
Таблица 4.12
Сведения о суммах по отчетному периоду и периоду предыдущего года, аналогичному отчетному периоду (ОтчПрдТип)
| Наименование элемента | Сокращенное наименование (код) элемента | Признак типа элемента | Формат элемента | Признак обязательности элемента | Дополнительная информация |
| Сумма по отчетному периоду | СумОтч | A | N(12) | О | |
| Сумма по периоду предыдущего года, аналогичному отчетному периоду | СумПрдщ | A | N(12) | Н | |
Таблица 4.13
Сведения о суммах по отчетному периоду и периоду предыдущего года, аналогичному отчетному периоду, дополнительно (ОтчПрдДопТип)
| Наименование элемента | Сокращенное наименование (код) элемента | Признак типа элемента | Формат элемента | Признак обязательности элемента | Дополнительная информация |
| Сумма по отчетному периоду | СумОтч | A | N(12) | О | |
| Сумма по периоду предыдущего года, аналогичному отчетному периоду | СумПрдщ | A | N(12) | Н | |
| В том числе дополнительные вписываемые показатели по отчетному периоду и периоду предыдущего года, аналогичному отчетному периоду | ДопПокОПП | С | | НМ | Состав элемента представлен в табл. 4.14 |
Таблица 4.14
В том числе дополнительные вписываемые показатели по отчетному периоду и периоду предыдущего года, аналогичному отчетному периоду (ДопПокОПП)
| Наименование элемента | Сокращенное наименование (код) элемента | Признак типа элемента | Формат элемента | Признак обязательности элемента | Дополнительная информация |
| Наименование показателя | НаимПок | A | T(1-255) | О | |
| Сумма по отчетному периоду | СумОтч | A | N(12) | О | |
| Сумма по периоду предыдущего года, аналогичному отчетному периоду | СумПрдщ | A | N(12) | Н | |
Таблица 4.15
Сведения о суммах по отчетному периоду и периоду предыдущего года, аналогичному отчетному периоду, дополнительно по наименованиям (ОтчПрдНаимДопТип)
| Наименование элемента | Сокращенное наименование (код) элемента | Признак типа элемента | Формат элемента | Признак обязательности элемента | Дополнительная информация |
| Наименование показателя | НаимПок | A | T(1-255) | О | |
| Сумма по отчетному периоду | СумОтч | A | N(12) | О | |
| Сумма по периоду предыдущего года, аналогичному отчетному периоду | СумПрдщ | A | N(12) | Н | |
| В том числе дополнительные вписываемые показатели по отчетному периоду и периоду предыдущего года, аналогичному отчетному периоду | ДопПокОПП | С | | НМ | Состав элемента представлен в табл. 4.16 |
Таблица 4.16
В том числе дополнительные вписываемые показатели по отчетному периоду и периоду предыдущего года, аналогичному отчетному периоду (ДопПокОПП)
| Наименование элемента | Сокращенное наименование (код) элемента | Признак типа элемента | Формат элемента | Признак обязательности элемента | Дополнительная информация |
| Наименование показателя | НаимПок | A | T(1-255) | О | |
| Сумма по отчетному периоду | СумОтч | A | N(12) | О | |
| Сумма по периоду предыдущего года, аналогичному отчетному периоду | СумПрдщ | A | N(12) | Н | |
Таблица 4.17
Фамилия, имя, отчество (ФИОТип)
| Наименование элемента | Сокращенное наименование (код) элемента | Признак типа элемента | Формат элемента | Признак обязательности элемента | Дополнительная информация |
| Фамилия | Фамилия | A | T(1-60) | О | |
| Имя | Имя | A | T(1-60) | О | |
| Отчество | Отчество | A | T(1-60) | Н | |