Приказ Минэкономразвития РФ от 12.04.2013 N 190

"Об утверждении Административного регламента предоставления Федеральной службой государственной регистрации, кадастра и картографии государственной услуги по предоставлению сведений из фонда данных государственной кадастровой оценки"
Редакция от 12.04.2013 — Документ утратил силу, см. «Приказ Минэкономразвития РФ от 16.06.2017 N 291»

Зарегистрировано в Минюсте России 1 июля 2013 г. N 28936


МИНИСТЕРСТВО ЭКОНОМИЧЕСКОГО РАЗВИТИЯ РОССИЙСКОЙ ФЕДЕРАЦИИ

ПРИКАЗ
от 12 апреля 2013 г. N 190

ОБ УТВЕРЖДЕНИИ АДМИНИСТРАТИВНОГО РЕГЛАМЕНТА ПРЕДОСТАВЛЕНИЯ ФЕДЕРАЛЬНОЙ СЛУЖБОЙ ГОСУДАРСТВЕННОЙ РЕГИСТРАЦИИ, КАДАСТРА И КАРТОГРАФИИ ГОСУДАРСТВЕННОЙ УСЛУГИ ПО ПРЕДОСТАВЛЕНИЮ СВЕДЕНИЙ ИЗ ФОНДА ДАННЫХ ГОСУДАРСТВЕННОЙ КАДАСТРОВОЙ ОЦЕНКИ

В соответствии с Положением о Федеральной службе государственной регистрации, кадастра и картографии, утвержденным постановлением Правительства Российской Федерации от 1 июня 2009 г. N 457 (Собрание законодательства Российской Федерации, 2009, N 25, ст. 3052; 2010, N 26, ст. 3350; N 45, ст. 5860; 2011, N 14, ст. 1935; N 15, ст. 2125; N 23, ст. 3320; N 46, ст. 6527; 2012, N 39, ст. 5266; N 42, ст. 5715; N 51, ст. 7236), постановлением Правительства Российской Федерации от 16 мая 2011 г. N 373 "О разработке и утверждении административных регламентов исполнения государственных функций и административных регламентов предоставления государственных услуг" (Собрание законодательства Российской Федерации, 2011, N 22, ст. 3169; N 35, ст. 5092; 2012, N 28, ст. 3908; N 36, ст. 4903; N 50, ст. 7070) приказываю:

1. Утвердить прилагаемый Административный регламент предоставления Федеральной службой государственной регистрации, кадастра и картографии государственной услуги по предоставлению сведений из фонда данных государственной кадастровой оценки.

2. Контроль за исполнением настоящего приказа возложить на руководителя Федеральной службы государственной регистрации, кадастра и картографии Антипину Н.Н.

Врио Министра
О.В.ФОМИЧЕВ

УТВЕРЖДЕН
приказом Минэкономразвития России
от 12 апреля 201_ г. N 190

АДМИНИСТРАТИВНЫЙ РЕГЛАМЕНТ
ПРЕДОСТАВЛЕНИЯ ФЕДЕРАЛЬНОЙ СЛУЖБОЙ ГОСУДАРСТВЕННОЙ РЕГИСТРАЦИИ, КАДАСТРА И КАРТОГРАФИИ ГОСУДАРСТВЕННОЙ УСЛУГИ ПО ПРЕДОСТАВЛЕНИЮ СВЕДЕНИЙ ИЗ ФОНДА ДАННЫХ ГОСУДАРСТВЕННОЙ КАДАСТРОВОЙ ОЦЕНКИ

I. Общие положения

Предмет регулирования регламента

1. Административный регламент предоставления Федеральной службой государственной регистрации, кадастра и картографии государственной услуги по предоставлению сведений из фонда данных государственной кадастровой оценки (далее - Административный регламент) определяет сроки и последовательность административных процедур (действий) при предоставлении государственной услуги по предоставлению сведений из фонда данных государственной кадастровой оценки (далее - государственная услуга).

Круг заявителей

2. Сведения из фонда данных государственной кадастровой оценки (далее - Фонд данных) предоставляются на основании запроса путем обращения к разделу Фонда данных официального сайта Федеральной службы государственной регистрации, кадастра и картографии (далее - Росреестр) в информационно-телекоммуникационной сети "Интернет" (далее - официальный сайт) любого заинтересованного лица (далее - заявитель), а также на основании запроса исполнителей работ по определению кадастровой стоимости (далее - заявитель-исполнитель) (далее вместе - заинтересованные лица), форма которого приведена в приложении N 1 к Административному регламенту.

Требования к порядку информирования о предоставлении государственной услуги

3. Информация о местонахождении, контактных телефонах, официальном сайте, адресе электронной почты и графике работы Росреестра:

1) местонахождение: Москва, ул. Воронцово поле, д. 4 а;

2) телефоны для справок: (495) 917-15-24, (495) 917-57-98, (495) 917-48-52, (495) 380-24-18, (800) 100-34-34 (телефон-автоинформатор);

3) адрес официального сайта: www.rosreestr.ru;

4) адрес электронной почты: 00_uddfrs1@rosreestr.ru;

5) график (режим) работы:

понедельник, вторник, среда, четверг - с 9 часов 00 минут до 18 часов 00 минут;

пятница и предпраздничные дни - с 9 часов 00 минут до 16 часов 45 минут;

суббота и воскресенье - выходные дни;

6) график (режим) приема письменных запросов заявителей-исполнителей о предоставлении сведений из Фонда данных в виде отчетов об оценке, содержащихся в Фонде данных, в форме электронных документов, подписанных электронной цифровой подписью или иным аналогом собственноручной подписи в соответствии с законодательством Российской Федерации (далее - отчет об оценке):

понедельник, вторник, среда, четверг - с 10 часов 00 минут до 12 часов 00 минут и с 14 часов 00 минут до 17 часов 00 минут;

пятница и предпраздничные дни - с 10 часов 00 минут до 12 часов 00 минут и с 14 часов 00 минут до 16 часов 00 минут;

суббота и воскресенье - выходные дни.

Информация по вопросу предоставления государственной услуги и сведений о ходе ее предоставления предоставляется заинтересованным лицам в том числе с использованием федеральной государственной информационной системы "Единый портал государственных и муниципальных услуг (функций)" (www.gosuslugi.ru) (далее - Единый портал государственных услуг).

4. Информация о местонахождении и графике работы Росреестра, а также о порядке предоставления государственной услуги размещается:

- на официальном сайте;

- на Едином портале государственных услуг;

- на информационных стендах в местах предоставления государственной услуги.

5. Указанная информация может быть получена в порядке консультирования. Для получения информации по процедуре предоставления государственной услуги заинтересованными лицами используются следующие формы консультирования:

- индивидуальное консультирование лично;

- индивидуальное консультирование по почте (электронной почте);

- индивидуальное консультирование по телефону;

- публичное письменное консультирование;

- публичное устное консультирование.

6. Индивидуальное консультирование лично.

Время ожидания при индивидуальном консультировании лично не может превышать пятнадцати минут.

Индивидуальное консультирование лично каждого заинтересованного лица должностным лицом Росреестра (далее - должностное лицо) не может превышать десяти минут.

В случае, если для подготовки ответа требуется продолжительное время, должностное лицо, осуществляющее индивидуальное консультирование лично, предлагает заинтересованным лицам обратиться за необходимой информацией в письменном виде либо назначает другое удобное для них время для индивидуального консультирования лично.

7. Индивидуальное консультирование по почте (электронной почте).

При индивидуальном консультировании по почте (электронной почте) ответ на обращение заинтересованного лица направляется почтой в адрес заинтересованного лица в случае обращения в письменной форме либо по электронной почте на электронный адрес заинтересованного лица в случае обращения в форме электронного документа в срок, установленный законодательством Российской Федерации.

Датой получения обращения является дата регистрации входящего обращения.

8. Индивидуальное консультирование по телефону.

Ответ на телефонный звонок должен начинаться с информации о наименовании органа, в который позвонило заинтересованное лицо, фамилии, имени, отчестве (последнее - при наличии) и должности должностного лица, осуществляющего индивидуальное консультирование по телефону.

Время разговора не должно превышать десяти минут.

В том случае, если должностное лицо, осуществляющее консультирование по телефону, не может ответить на вопрос по содержанию, связанному с предоставлением государственной услуги, оно обязано проинформировать об организациях либо структурных подразделениях, которые располагают необходимыми сведениями.

Консультации общего характера (о местонахождении, графике работы, требуемых документах) могут предоставляться с использованием средств автоинформирования. При автоинформировании обеспечивается круглосуточное предоставление справочной информации.

9. Публичное письменное консультирование.

Публичное письменное консультирование осуществляется путем размещения информационных материалов на стендах в местах предоставления государственной услуги, публикации информационных материалов в средствах массовой информации, включая публикацию на официальном сайте и Едином портале государственных услуг. Консультирование путем публикации информационных материалов на официальных сайтах территориальных органов Росреестра, в средствах массовой информации регионального уровня осуществляется территориальными органами Росреестра.

10. Публичное устное консультирование.

Публичное устное консультирование осуществляется уполномоченным должностным лицом Росреестра с привлечением средств массовой информации - радио, телевидения.

11. Должностные лица подразделений, предоставляющих государственную услугу, при ответе на обращения заинтересованных лиц обязаны:

- при устном обращении заинтересованного лица (по телефону или лично) должностные лица, осуществляющие консультирование, давать ответ самостоятельно. Если должностное лицо, к которому обратилось заинтересованное лицо, не может ответить на вопрос самостоятельно, то оно предлагает заинтересованному лицу обратиться письменно либо назначает другое удобное для него время консультации, либо переадресовывает (переводит) на другое должностное лицо, или сообщает телефонный номер, по которому можно получить необходимую информацию;

- должностные лица, осуществляющие консультирование (по телефону или лично), должны корректно и внимательно относиться к заинтересованным лицам. При ответе на телефонные звонки должностное лицо, осуществляющее консультирование, должно назвать фамилию, имя, отчество (последнее - при наличии), занимаемую должность и наименование структурного подразделения Росреестра. Во время разговора необходимо произносить слова четко, избегать иных разговоров с окружающими людьми и не прерывать разговор по причине поступления звонка на другой аппарат. В конце консультирования должностное лицо, осуществляющее консультирование, должно кратко подвести итоги и перечислить меры, которые надо принять (кто именно, когда и что должен сделать);

- ответы на письменные обращения даются в простой, четкой и понятной форме в письменном виде и должны содержать:

- ответы на поставленные вопросы;

должность, фамилию и инициалы лица, подписавшего ответ;

фамилию и инициалы исполнителя;

наименование структурного подразделения - исполнителя;

номер телефона исполнителя;

- должностное лицо не вправе осуществлять консультирование заинтересованных лиц, выходящее за рамки информирования о стандартных процедурах и условиях оказания государственной услуги и влияющее прямо или косвенно на индивидуальные решения заинтересованных лиц.

12. На официальном сайте размещаются:

сведения, содержащиеся в Фонде данных;

адрес раздела официального сайта, по которому осуществляются прием запросов о предоставлении государственной услуги и предоставление государственной услуги заявителям;

полное наименование, почтовые адреса и адреса электронной почты Росреестра, по которым осуществляется прием запросов заявителей-исполнителей о предоставлении государственной услуги;

адрес Единого портала государственных услуг, по которому осуществляется прием запросов о предоставлении государственной услуги;

справочные телефоны, по которым можно получить консультацию по порядку предоставления государственной услуги;

Административный регламент с приложениями;

нормативные правовые акты, регулирующие предоставление государственной услуги;

график (режим) работы Росреестра;

порядок получения разъяснений по вопросам предоставления государственной услуги;

порядок обжалования решений, действий (бездействия) должностных лиц, ответственных за предоставление государственной услуги.

13. На Едином портале государственных услуг размещаются:

порядок предоставления государственной услуги;

адрес официального сайта, на котором размещены сведения из Фонда данных;

полное наименование, почтовые адреса и адреса электронной почты Росреестра, по которым осуществляется прием запросов заявителей-исполнителей о предоставлении государственной услуги;

справочные телефоны, по которым можно получить консультацию по порядку предоставления государственной услуги;

Административный регламент с приложениями;

нормативные правовые акты, регулирующие предоставление государственной услуги;

график (режим) работы Росреестра;

порядок получения разъяснений по вопросам предоставления государственной услуги;

порядок обжалования решений, действий (бездействия) должностных лиц, ответственных за предоставление государственной услуги.

II. Стандарт предоставления государственной услуги

Наименование государственной услуги

14. Предоставление сведений из фонда данных государственной кадастровой оценки.

Наименование федерального органа исполнительной власти, предоставляющего государственную услугу

15. Предоставление государственной услуги осуществляется Росреестром.

16. Непосредственное предоставление государственной услуги осуществляет ответственное структурное подразделение центрального аппарата Росреестра (далее - ответственное структурное подразделение).

17. При предоставлении государственной услуги Росреестр не вправе требовать от заинтересованных лиц осуществления действий, в том числе согласований, необходимых для получения государственной услуги и связанных с обращением в иные государственные органы, органы местного самоуправления, организации.

Описание результата предоставления государственной услуги

18. Конечным результатом предоставления государственной услуги является:

1) для заявителя:

предоставление сведений, содержащихся в Фонде данных, путем обеспечения свободного доступа к сведениям, содержащимся в Фонде данных;

предоставление уведомления об отсутствии в Фонде данных запрашиваемых сведений;

2) для заявителя-исполнителя:

предоставление сведений, содержащихся в Фонде данных, в виде отчетов об оценке;

направление информационного письма об отсутствии в Фонде данных запрашиваемых сведений.

Срок предоставления государственной услуги

19. Предоставление государственной услуги осуществляется в следующие сроки:

1) для заявителей - непосредственно после обращения к разделу Фонда данных на официальном сайте и автоматической обработки сведений, содержащихся в Фонде данных;

2) для заявителей-исполнителей - в срок, не превышающий шести рабочих дней, с даты поступления соответствующего запроса.

Перечень нормативных правовых актов, регулирующих отношения, возникающие в связи с предоставлением государственной услуги

20. Нормативные правовые акты, регулирующие отношения, возникающие в связи с предоставлением государственной услуги:

Федеральный закон от 29 июля 1998 г. N 135-ФЗ "Об оценочной деятельности в Российской Федерации" <1>;

<1> Собрание законодательства Российской Федерации, 1998, N 31, ст. 3813; 2002, N 4, ст. 251; N 12, ст. 1093; N 46, ст. 4537; 2003, N 2, ст. 167; N 9, ст. 805; 2004, N 35, ст. 3607; 2006, N 2, ст. 172; N 31, ст. 3456; 2007, N 7, ст. 834; N 29, ст. 3482; N 31, ст. 4016; 2008, N 27, ст. 3126; 2009, N 19, ст. 2281; N 29, ст. 3582, 3618; N 52, ст. 6419, 6450; 2010, N 30, ст. 3998; 2011, N 1, ст. 43; N 27, ст. 3880; N 29, ст. 4291; N 48, ст. 6728; N 49, ст. 7024, 7061; 2012, N 31, ст. 4333.

Федеральный закон от 27 июля 2010 г. N 210-ФЗ "Об организации предоставления государственных и муниципальных услуг" <1> (далее - Федеральный закон N 210-ФЗ);

<1> Собрание законодательства Российской Федерации, 2010, N 31, ст. 4179; 2011, N 15, ст. 2038; N 27, ст. 3873, 3880; N 29, ст. 4291; N 30, ст. 4587; N 49, ст. 7061; 2012, N 31, ст. 4322.

постановление Правительства Российской Федерации от 1 июня 2009 г. N 457 "О Федеральной службе государственной регистрации, кадастра и картографии" <1>;

<1> Собрание законодательства Российской Федерации, 2009, N 25, ст. 3052; 2010, N 26, ст. 3350; N 45, ст. 5860; 2011, N 14, ст. 1935; N 15, ст. 2125; N 23, ст. 3320; N 46, ст. 6527; 2012, N 39, ст. 5266; N 42, ст. 5715; N 51, ст. 7236.

приказ Министерства экономического развития Российской Федерации от 21 февраля 2011 г. N 53 "Об утверждении порядка ведения фонда данных государственной кадастровой оценки и предоставления сведений из этого фонда" <1>.

<1> Зарегистрирован Минюстом России 2 июня 2011 г., регистрационный N 20934 (с изменениями, внесенными приказом Минэкономразвития России от 2 марта 2012 г. N 100 (зарегистрирован Минюстом России 28 апреля 2012 г., регистрационный N 24026)).

Исчерпывающий перечень документов, необходимых в соответствии с нормативными правовыми актами для предоставления государственной услуги и услуг, которые являются необходимыми и обязательными для предоставления государственной услуги, подлежащих представлению заинтересованным лицом, способы их получения заинтересованным лицом, в том числе в электронной форме, порядок их представления

21. Государственная услуга предоставляется при поступлении в Росреестр запроса заявителя о предоставлении государственной услуги (далее - запрос).

22. Запрос представляется:

1) для получения свободного доступа к сведениям, содержащимся в Фонде данных, путем обращения к разделу Фонда данных на официальном сайте;

2) для получения отчетов об оценке:

при непосредственном (личном) обращении в экспедицию Росреестра;

путем отправки почтовым отправлением (далее - представление запроса почтовым отправлением);

путем отправки на электронную почту, адрес которой размещен на официальном сайте, а также Едином портале государственных услуг;

в виде электронного документа (электронной заявки) через официальный сайт или Единый портал государственных услуг.

Для получения отчетов об оценке к запросу заявитель-исполнитель может по собственной инициативе приложить копию договора на проведение оценки (определение кадастровой стоимости).

Исчерпывающий перечень документов, необходимых в соответствии с нормативными правовыми актами для предоставления государственной услуги, которые находятся в распоряжении государственных органов, органов местного самоуправления и иных органов, участвующих в предоставлении государственной услуги, и которые заинтересованное лицо вправе представить, а также способы их получения заинтересованным лицом, в том числе в электронной форме, порядок их представления

23. Для предоставления государственной услуги предоставление документов, находящихся в распоряжении других государственных органов, органов местного самоуправления и иных организаций, не требуется.

Указание на запрет требовать от заинтересованных лиц представления документов и информации или осуществления действий

24. Росреестр не вправе требовать от заинтересованных лиц:

представления документов и информации или осуществления действий, представление или осуществление которых не предусмотрено нормативными правовыми актами, регулирующими отношения, возникающие в связи с предоставлением государственной услуги;

представления документов и информации, которые в соответствии с нормативными правовыми актами Российской Федерации, нормативными правовыми актами субъектов Российской Федерации и муниципальными правовыми актами находятся в распоряжении государственных органов, предоставляющих государственную услугу, иных государственных органов, органов местного самоуправления и (или) подведомственных государственным органам и органам местного самоуправления организаций, участвующих в предоставлении государственных или муниципальных услуг, за исключением документов, указанных в части 6 статьи 7 Федерального закона N 210-ФЗ.

Исчерпывающий перечень оснований для отказа в приеме документов, необходимых для предоставления государственной услуги

25. Оснований для отказа в приеме документов, необходимых для предоставления государственной услуги, законодательством Российской Федерации не предусмотрено.

Исчерпывающий перечень оснований для приостановления или отказа в предоставлении государственной услуги

26. Оснований для приостановления предоставления государственной услуги законодательством Российской Федерации не предусмотрено.

27. Оснований для отказа в предоставлении государственной услуги законодательством Российской Федерации не предусмотрено.

Перечень услуг, которые являются необходимыми и обязательными для предоставления государственной услуги, в том числе сведения о документе (документах), выдаваемом (выдаваемых) организациями, участвующими в предоставлении государственной услуги

28. Других услуг, которые являются необходимыми и обязательными для предоставления государственной услуги, законодательством Российской Федерации не предусмотрено.

Порядок, размер и основания взимания государственной пошлины или иной платы, взимаемой за предоставление государственной услуги

29. Государственная услуга предоставляется без взимания государственной пошлины или иной платы.

Порядок, размер и основания взимания платы за предоставление услуг, которые являются необходимыми и обязательными для предоставления государственной услуги, включая информацию о методике расчета размера такой платы

30. Порядок, размер, основания взимания платы и методика расчета ее размера отсутствуют.

Максимальный срок ожидания в очереди при подаче запроса о предоставлении государственной услуги и при получении результата предоставления государственной услуги

31. Время ожидания в очереди для подачи документов в экспедицию Росреестра и при получении результата предоставления государственной услуги не может превышать пятнадцати минут.

Срок и порядок регистрации запроса заинтересованных лиц о предоставлении государственной услуги, в том числе в электронной форме

32. Запрос заявителя-исполнителя, представленный в Росреестр при непосредственном обращении в экспедицию Росреестра или почтовым отправлением или представленный в виде электронного документа (электронной заявки) через официальный сайт или Единый портал государственных услуг, подлежит обязательной регистрации в срок не позднее дня, следующего за днем обращения, в порядке установленного делопроизводства.

Требования к помещениям, в которых предоставляется государственная услуга, к месту ожидания и приема заинтересованных лиц, размещению и оформлению визуальной, текстовой и мультимедийной информации о порядке предоставления государственной услуги

33. Места предоставления государственной услуги должны отвечать следующим требованиям.

Здания, в которых расположен Росреестр, должны быть оборудованы отдельным входом для свободного доступа заинтересованных лиц.

Входы в помещения Росреестра оборудуются пандусами, расширенными проходами, позволяющими обеспечить беспрепятственный доступ инвалидов, включая инвалидов-колясочников.

Центральные входы в здания Росреестра должны быть оборудованы информационной табличкой (вывеской), содержащей информацию о наименовании, местонахождении, режиме работы Росреестра, а также о телефонных номерах справочной службы.

Помещения для работы с заинтересованными лицами оборудуются соответствующими информационными стендами, вывесками, указателями.

Визуальная, текстовая и мультимедийная информация о порядке предоставления государственной услуги размещается на информационном стенде или информационном терминале в помещении Росреестра для ожидания и приема заинтересованных лиц (устанавливаются в удобном для них месте), а также на Едином портале государственных услуг и официальном сайте.

Оформление визуальной, текстовой и мультимедийной информации о порядке предоставления государственной услуги должно соответствовать оптимальному зрительному и слуховому восприятию этой информации заинтересованными лицами.

Должностные лица, предоставляющие государственную услугу, обеспечиваются личными нагрудными идентификационными карточками (бейджами) с указанием фамилии, имени, отчества (последнее - при наличии) и должности либо настольными табличками аналогичного содержания.

Рабочие места должностных лиц, предоставляющих государственную услугу, оборудуются компьютерами и оргтехникой, позволяющими своевременно и в полном объеме получать справочную информацию по вопросам предоставления услуги и организовать предоставление государственной услуги в полном объеме.

Места ожидания должны соответствовать комфортным условиям для заинтересованных лиц и оптимальным условиям работы должностных лиц, в том числе необходимо наличие в них доступных мест общего пользования (туалет, гардероб).

Места ожидания в очереди на индивидуальную консультацию лично или получение результатов государственной услуги должны быть оборудованы стульями, кресельными секциями или скамьями (банкетками). Количество мест ожидания определяется исходя из фактической нагрузки и возможностей для их размещения в здании, но не может составлять менее пяти мест.

Места для заполнения документов оборудуются стульями, столами (стойками) и обеспечиваются писчей бумагой и канцелярскими принадлежностями в количестве.

В помещениях для должностных лиц, предоставляющих государственную услугу, и местах ожидания и приема заинтересованных лиц необходимо наличие системы кондиционирования воздуха, средств пожаротушения и системы оповещения о возникновении чрезвычайной ситуации.

Показатели доступности и качества государственной услуги

34. Показателями доступности и качества государственной услуги являются:

- возможность получать государственную услугу своевременно и в соответствии со стандартом предоставления государственной услуги;

- возможность получать полную, актуальную и достоверную информацию о порядке предоставления государственной услуги, в том числе с использованием информационно-коммуникационных технологий;

- возможность получать информацию о результате предоставления государственной услуги;

- возможность обращаться в досудебном и (или) судебном порядке в соответствии с законодательством Российской Федерации с жалобой на принятое решение или на действия (бездействие) сотрудников Росреестра в ходе предоставления государственной услуги.

35. Основные требования к качеству предоставления государственной услуги:

- своевременность предоставления государственной услуги;

- достоверность и полнота информирования заинтересованного лица о ходе рассмотрения его обращения;

- удобство и доступность получения заинтересованными лицами информации о порядке предоставления государственной услуги.

Показателями качества предоставления государственной услуги являются срок рассмотрения заявления, отсутствие или наличие жалоб на действия (бездействие) должностных лиц.

36. Показатель доступности определяется по формуле:

ПД = КП / (КП + КН) х 100,

где:

КП - количество зарегистрированных запросов о предоставлении государственной услуги;

КН - количество жалоб на непредставление государственной услуги.

Показатель качества определяется по формуле:

ПК = К1 / (К1 + К2 + К3) х 100,

где:

К1 - количество своевременно предоставленных сведений из Фонда данных;

К2 - количество предоставленных сведений из Фонда данных с нарушением установленного срока;

К3 - количество неисполненных запросов о предоставлении сведений из Фонда данных.

37. При предоставлении государственной услуги:

при направлении запроса почтовым отправлением или в электронной форме непосредственного взаимодействия заявителя-исполнителя с должностным лицом, осуществляющим предоставление государственной услуги, не требуется;

при личном обращении заявитель-исполнитель осуществляет взаимодействие с должностным лицом, осуществляющим предоставление государственной услуги, при подаче запроса и получении подготовленных в ходе исполнения государственной услуги документов.

38. Предоставление Росреестром государственной услуги в многофункциональных центрах предоставления государственных и муниципальных услуг не предусмотрено.

39. Возможность получения сведений о ходе предоставления государственной услуги реализуется по номерам телефонов, адресам электронной почты, указанным на официальном сайте и Едином портале государственных услуг.

Для получения сведений о ходе предоставления государственной услуги заявителем-исполнителем указываются (сообщаются устно) полное наименование - для юридического лица или фамилия, имя, отчество (последнее - при наличии) - для физического лица, а также дата представления запроса.

Иные требования, в том числе учитывающие особенности предоставления государственной услуги в многофункциональных центрах предоставления государственных и муниципальных услуг и особенности предоставления государственной услуги в электронной форме

40. На официальном сайте и Едином портале государственных услуг заявителю-исполнителю предоставляется возможность копирования и заполнения в электронном виде формы запроса о предоставлении сведений из Фонда данных.

41. Сведения из Фонда данных в виде отчетов об оценке представляются заявителю-исполнителю на электронных носителях.

42. Сведения из Фонда данных предоставляются заявителю путем обеспечения свободного доступа к разделу Фонда данных на официальном сайте.

43. Средства электронной подписи, применяемые при подаче запроса через официальный сайт и Единый портал государственных услуг, должны быть сертифицированы в соответствии с законодательством Российской Федерации.

Перечень классов средств электронной подписи, которые допускаются к использованию при обращении за получением государственной услуги, оказываемой с применением усиленной квалифицированной электронной подписи, определяется на основании утверждаемой федеральным органом исполнительной власти по согласованию с Федеральной службой безопасности Российской Федерации модели угроз безопасности информации в информационной системе, используемой в целях приема обращений за получением государственной услуги и (или) предоставления такой услуги. <1>

<1> Постановление Правительства Российской Федерации от 16 мая 2011 г. N 373 "О разработке и утверждении административных регламентов исполнения государственных функций и административных регламентов предоставления государственных услуг" (Собрание законодательства Российской Федерации, 2011, N 22, ст. 3169; N 35, ст. 5092; 2012, N 28, ст. 3908; N 36, ст. 4903; N 50, ст. 7070).

44. Предоставление Росреестром государственной услуги в многофункциональных центрах предоставления государственных и муниципальных услуг не предусмотрено.

III. Состав, последовательность и сроки выполнения административных процедур, требования к порядку их выполнения, в том числе особенности выполнения административных процедур в электронной форме

45. Предоставление государственной услуги заявителю-исполнителю включает в себя следующие административные процедуры:

прием и регистрация запроса;

рассмотрение запроса и предоставление (направление) заявителю-исполнителю сведений или уведомления об отсутствии запрашиваемых сведений в Фонде данных.

Документы и информация, которые необходимы Росреестру, но находятся в иных органах и организациях, и иные организации, участвующие в предоставлении государственной услуги, отсутствуют.

46. Предоставление государственной услуги заявителю не предполагает осуществление административных процедур и включает в себя следующие действия:

прием запроса, поданного путем обращения к разделу Фонда данных на официальном сайте;

автоматическую обработку запроса и предоставление заявителю в разделе Фонда данных на официальном сайте сведений или уведомления об отсутствии запрашиваемых сведений в Фонде данных.

Днем предоставления заявителю государственной услуги путем обеспечения свободного доступа к сведениям Фонда данных считается дата предоставления в разделе Фонда данных на официальном сайте доступа к запрашиваемым сведениям или уведомления об их отсутствии.

47. Административные процедуры, связанные с предоставлением в установленном порядке информации заявителям-исполнителям и обеспечением доступа заявителей-исполнителей к сведениям о государственной услуге; подачей заявителем - исполнителем запроса и иных документов, необходимых для предоставления государственной услуги, и прием таких запроса и документов; получением заявителем-исполнителем сведений о ходе выполнения запроса о предоставлении государственной услуги; получением заявителем-исполнителем результата предоставления государственной услуги; иные действия, необходимые для предоставления государственной услуги, в том числе связанные с проверкой действительности усиленной квалифицированной электронной подписи заявителя-исполнителя, использованной при обращении за получением государственной услуги, а также с установлением перечня классов средств удостоверяющих центров, которые допускаются для использования в целях обеспечения указанной проверки и определяются на основании утверждаемой федеральным органом исполнительной власти по согласованию с Федеральной службой безопасности Российской Федерации модели угроз безопасности информации в информационной системе, используемой в целях приема обращений за получением государственной услуги и (или) предоставления такой услуги, осуществляются также в электронной форме, в том числе с использованием Единого портала государственных услуг.

Взаимодействие Росреестра с иными органами государственной власти, органами местного самоуправления и организациями, участвующими в предоставлении государственных услуг, не предусмотрено.

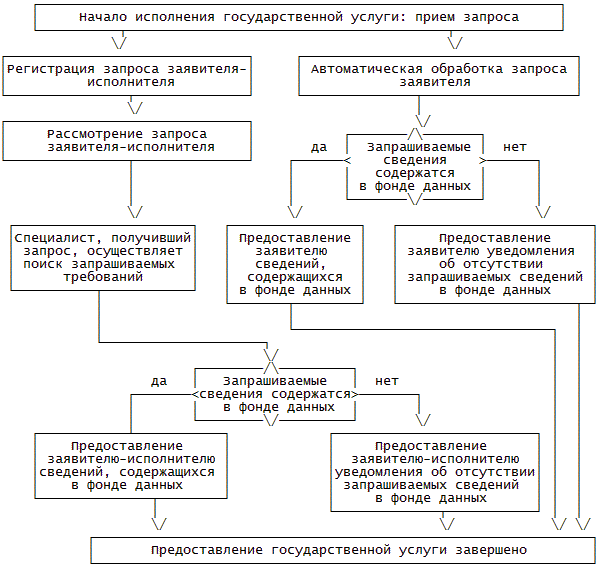
48. Блок-схема предоставления государственной услуги приведена в приложении N 2 к Административному регламенту.

Прием и регистрация запроса

49. Основанием для начала выполнения административной процедуры является получение запроса в виде письменного обращения или в электронном виде путем его оформления на Едином портале государственных услуг или на официальном сайте.

Запрос, поступивший в Росреестр, регистрируется должностным лицом, ответственным за прием и регистрацию запроса, и направляется в ответственное подразделение в порядке установленного делопроизводства.

Максимальный срок выполнения административной процедуры - в течение одного рабочего дня с даты поступления запроса заявителя-исполнителя в структурное подразделение, ответственное за прием документов.

50. Критерием принятия решения о регистрации запроса является поступление запроса, оформленного в соответствии с приложением N 1 к Административному регламенту.

51. Результатом выполнения административной процедуры приема запроса является регистрация запроса в подразделении, ответственном за прием и регистрацию запроса.

Способом фиксации исполнения административной процедуры является присвоение запросу регистрационного номера в порядке установленного делопроизводства и его направление в ответственное подразделение.

Рассмотрение запроса и предоставление (направление) заявителю-исполнителю сведений или уведомления об отсутствии запрашиваемых сведений в Фонде данных

52. Основанием для начала выполнения административной процедуры для ответственного должностного лица (далее - специалист) является получение зарегистрированного в установленном порядке запроса.

53. Специалист осуществляет поиск требуемой информации в Фонде данных.

54. В случае наличия требуемой информации в Фонде данных специалист готовит проект сопроводительного письма на бумажном носителе с приложением отчета об оценке на электронном носителе.

В случае отсутствия в Фонде данных запрашиваемой информации специалист готовит проект уведомления об отсутствии в Фонде данных запрашиваемых сведений в виде письма на бумажном носителе.

55. Проект сопроводительного письма на бумажном носителе или проект уведомления на бумажном носителе передаются начальнику (заместителю начальника) ответственного подразделения, а отчет об оценке на электронном носителе - должностному лицу ответственного подразделения Росреестра или лицу, его замещающему.

56. Начальник (заместитель начальника) ответственного подразделения Росреестра подписывает сопроводительное письмо на бумажном носителе или уведомление на бумажном носителе.

57. Должностное лицо ответственного подразделения Росреестра или лицо, его замещающее, подписывает отчет об оценке в форме электронного документа электронной цифровой подписью или иным аналогом собственноручной подписи.

58. Специалист передает сопроводительное письмо и прилагаемый к нему электронный носитель, содержащий отчет об оценке, или уведомление для дальнейшей регистрации и направления заявителю в установленном порядке.

При предоставлении сведений непосредственно заявителю-исполнителю специалист сообщает заявителю-исполнителю по телефону или электронной почте о готовности информации к выдаче.

Специалист при выдаче запрашиваемых сведений непосредственно заявителю-исполнителю проверяет наличие документов, удостоверяющих личность и полномочия заявителя-исполнителя на их получение, выдает заявителю сопроводительное письмо и прилагаемый к нему электронный носитель, содержащий отчет об оценке, или уведомление под роспись в журнале учета предоставления сведений из Фонда данных.

59. Днем предоставления заявителю сведений из Фонда данных в виде документа на бумажном носителе с приложением электронного носителя, содержащего отчет об оценке, который заявитель-исполнитель получает непосредственно в Росреестре, считается дата подписания такого документа, указанная в качестве его реквизита.

Днем предоставления заявителю-исполнителю государственной услуги посредством почтового отправления считается дата передачи почтового отправления организации почтовой связи для отправки заявителю-исполнителю.

60. Максимальный срок выполнения административного действия по пункту 54 Административного регламента - два рабочих дня с даты регистрации запроса.

Максимальный срок выполнения административного действия по пунктам 55 и 56 Административного регламента - три рабочих дня с даты регистрации запроса.

Максимальный срок выполнения административного действия по пунктам 57 и 58 Административного регламента - пять рабочих дней с даты регистрации запроса.

IV. Формы контроля за исполнением Административного регламента

Порядок осуществления текущего контроля за соблюдением и исполнением ответственными должностными лицами положений Административного регламента и иных нормативных правовых актов, устанавливающих требования к предоставлению государственной услуги, а также принятием ими решений

61. Текущий контроль за соблюдением специалистами положений Административного регламента и иных нормативных правовых актов, устанавливающих требования к предоставлению государственной услуги, осуществляется начальником (заместителем начальника) ответственного структурного подразделения Росреестра.

Текущий контроль осуществляется путем проведения проверок соблюдения и исполнения специалистами положений Административного регламента и иных нормативных правовых актов, устанавливающих требования к предоставлению государственной услуги.

Периодичность осуществления текущего контроля устанавливается заместителем руководителя Росреестра, курирующим вопросы предоставления государственной услуги.

Порядок и периодичность осуществления плановых и внеплановых проверок полноты и качества предоставления государственной услуги, в том числе порядок и формы контроля за полнотой и качеством предоставления государственной услуги

62. Контроль за полнотой и качеством предоставления государственной услуги включает в себя проведение проверок, выявление и устранение нарушений прав заинтересованных лиц, принятие решений и подготовку ответов на их обращения, содержащие жалобы на действия (бездействие) должностных лиц Росреестра.

63. Проверки полноты и качества предоставления государственной услуги осуществляются на основании индивидуальных правовых актов (приказов) Росреестра.

64. Проверки могут быть плановыми и внеплановыми. При проверке рассматриваются все вопросы, связанные с предоставлением государственной услуги (комплексные проверки), или отдельные вопросы (тематические проверки). Проверки также могут проводиться по конкретному обращению заинтересованного лица.

Внеплановые проверки проводятся в связи с проверкой устранения ранее выявленных нарушений, а также в случае получения жалоб на действия (бездействие) должностных лиц.

65. Плановые проверки полноты и качества предоставления государственной услуги ответственным структурным подразделением Росреестра проводятся структурным подразделением Росреестра, осуществляющим ведомственный контроль деятельности структурных подразделений, не реже одного раза в год на основании соответствующих ведомственных нормативных правовых актов.

Внеплановые проверки полноты и качества предоставления государственной услуги ответственным структурным подразделением Росреестра проводятся структурным подразделением Росреестра, осуществляющим ведомственный контроль деятельности структурных подразделений, на основании жалоб заинтересованных лиц на решения или действия (бездействие) должностных лиц, принятые или осуществленные в ходе предоставления государственной услуги.

Ответственность должностных лиц Росреестра за решения и действия (бездействие), принимаемые (осуществляемые) ими в ходе предоставления государственной услуги

66. По результатам проведенных проверок в случае выявления нарушений прав заинтересованных лиц виновные должностные лица привлекаются к ответственности в порядке, установленном законодательством Российской Федерации.

67. Специалист, ответственный за прием запросов, несет персональную ответственность за надлежащие прием и регистрацию запросов, своевременную их передачу в ответственное структурное подразделение Росреестра.

Специалист, ответственный за предоставление сведений, содержащихся в Фонде данных, несет персональную ответственность за правильность оформления сведений, содержащихся в Фонде данных, и своевременность их предоставления (направления) заявителю-исполнителю.

68. Персональная ответственность должностных лиц Росреестра закрепляется в их должностных регламентах в соответствии с требованиями законодательства Российской Федерации.

Требования к порядку и формам контроля за предоставлением государственной услуги, в том числе со стороны граждан, их объединений и организаций

69. Контроль за исполнением Административного регламента со стороны граждан, их объединений и организаций является самостоятельной формой контроля и осуществляется путем направления обращений в Росреестр, а также путем обжалования действий (бездействия) и решений, осуществляемых (принятых) в ходе исполнения Административного регламента, в вышестоящие органы государственной власти.

V. Досудебный (внесудебный) порядок обжалования решений и действий (бездействия) Росреестра, а также его должностных лиц

Информация для заинтересованного лица о его праве подать жалобу на решение и (или) действие (бездействие) Росреестра и (или) его должностных лиц, федеральных государственных служащих при предоставлении государственной услуги

70. Заинтересованное лицо вправе подать жалобу на решение и (или) действие (бездействие) Росреестра и (или) его должностных лиц, федеральных государственных служащих при предоставлении государственной услуги (далее - жалоба).

Предмет жалобы

71. Предметом жалобы могут являться действия (бездействие) и решения, принятые (осуществляемые) должностным лицом Росреестра в ходе предоставления государственной услуги на основании Административного регламента, в том числе в следующих случаях:

- нарушение срока регистрации заявления (обращения, запроса) заинтересованного лица о предоставлении государственной услуги;

- нарушение срока предоставления государственной услуги;

- требование у заинтересованного лица документов, не предусмотренных нормативными правовыми актами Российской Федерации, для предоставления государственной услуги;

- отказ в приеме документов у заинтересованного лица, предоставление которых предусмотрено нормативными правовыми актами Российской Федерации, для предоставления государственной услуги;

- отказ в предоставлении государственной услуги, если основания отказа не предусмотрены федеральными законами и принятыми в соответствии с ними иными нормативными правовыми актами Российской Федерации;

- затребование с заинтересованного лица при предоставлении государственной услуги платы, не предусмотренной нормативными правовыми актами Российской Федерации;

- отказ Росреестра, должностного лица Росреестра в исправлении допущенных опечаток и ошибок в выданных в результате предоставления государственной услуги документах либо нарушение установленного срока таких исправлений.

Органы государственной власти и должностные лица, которым может быть направлена жалоба заинтересованного лица в досудебном (внесудебном) порядке

72. Жалоба может быть направлена заинтересованным лицом в случае обжалования действия (бездействия) и решения:

должностных лиц Росреестра - руководителю Росреестра;

руководителя Росреестра - в Минэкономразвития России.

Порядок подачи и рассмотрения жалобы

73. Основанием для начала процедуры досудебного (внесудебного) обжалования является поступление в письменной форме на бумажном носителе, в электронной форме жалобы на действия (бездействие) и решения, принятые (осуществляемые) в ходе предоставления государственной услуги.

Жалоба может быть направлена по почте, через многофункциональный центр предоставления государственных и муниципальных услуг, с использованием информационно-телекоммуникационной сети "Интернет", официального сайта, Единого портала государственных услуг, а также может быть принята при личном приеме заинтересованного лица.

74. Жалоба должна содержать:

наименование органа, предоставляющего государственную услугу, должностного лица органа, осуществляющего государственную услугу, либо государственного служащего, решения и действия (бездействие) которого обжалуются;

фамилию, имя, отчество (последнее - при наличии), сведения о месте жительства заинтересованного лица - физического лица либо наименование, сведения о местонахождении заинтересованного лица - юридического лица, а также номер (номера) контактного телефона, адрес (адреса) электронной почты (при наличии) и почтовый адрес, по которым должен быть направлен ответ заинтересованному лицу;

сведения об обжалуемых решениях и действиях (бездействии) Росреестра или территориального органа Росреестра или их должностных лиц;

доводы, на основании которых заинтересованное лицо не согласно с решением и действием (бездействием) Росреестра или территориального органа Росреестра или их должностных лиц.

Заинтересованным лицом могут быть представлены документы (при наличии), подтверждающие доводы заинтересованного лица, либо их копии. Отсутствие указанных документов не является основанием для отказа в рассмотрении или удовлетворении жалобы.

Сроки рассмотрения жалобы

75. Жалоба подлежит рассмотрению должностным лицом, наделенным полномочиями по рассмотрению жалоб, в течение пятнадцати рабочих дней со дня ее регистрации, а в случае обжалования отказа в приеме документов у заинтересованного лица либо в исправлении допущенных опечаток и ошибок или в случае обжалования нарушения установленного срока таких исправлений - в течение пяти рабочих дней со дня ее регистрации, если иные сокращенные сроки не установлены действующим законодательством Российской Федерации.

Жалоба подлежит регистрации не позднее следующего рабочего дня с момента ее поступления.

Перечень оснований для приостановления рассмотрения жалобы в случае, если возможность приостановления предусмотрена законодательством Российской Федерации

76. Основания для приостановления рассмотрения жалобы, указанной в настоящем разделе, действующим законодательством Российской Федерации не предусмотрены.

Результат рассмотрения жалобы

77. По результатам рассмотрения жалобы принимается решение:

- об удовлетворении жалобы, в том числе в форме отмены принятого решения, исправления допущенных опечаток и ошибок в выданных в результате предоставления государственной услуги документах, возврата заинтересованному лицу денежных средств, взимание которых не предусмотрено, а также в иных формах;

- об отказе в удовлетворении жалобы.

Порядок информирования заинтересованного лица о результатах рассмотрения жалобы

78. Не позднее дня, следующего за днем принятия решения, указанного в пункте 77 Административного регламента, заинтересованному лицу в письменной форме и, по желанию заинтересованного лица, в электронной форме направляется мотивированный ответ о результатах рассмотрения жалобы.

79. В случае установления в ходе или по результатам рассмотрения жалобы признаков состава административного правонарушения или преступления должностное лицо, наделенное полномочиями по рассмотрению жалоб, незамедлительно направляет имеющиеся материалы в органы прокуратуры.

Порядок обжалования решения по жалобе

80. Принятое в соответствии с пунктом 77 Административного регламента решение может быть обжаловано в судебном порядке.

Право заинтересованного лица на получение информации и документов, необходимых для обоснования и рассмотрения жалобы

81. Заинтересованное лицо имеет право на получение информации и документов, необходимых для обоснования и рассмотрения жалобы, если иное не предусмотрено законом.

Способы информирования заинтересованных лиц о порядке подачи и рассмотрения жалобы

82. Информация о порядке подачи и рассмотрения жалобы размещается на информационных стендах в местах предоставления государственной услуги, на официальном сайте и на Едином портале государственных услуг.

Приложение N 1
к Административному регламенту,
утвержденному приказом
Минэкономразвития России
от 12 апреля 201_ г. N 190

Форма

                                           Федеральная служба
                                      государственной регистрации,
                                         кадастра и картографии
 
  Запрос о предоставлении отчета об оценке, содержащегося в фонде
            данных государственной кадастровой оценки
 
    Сведения о заявителе, являющемся исполнителем работ по    
определению кадастровой стоимости
Полное наименование <1> 
 
Фамилия, имя, отчество 
(последнее - при наличии)
заявителя или представителя
юридического лица
 
Сведения о документе, 
удостоверяющем личность
(серия и номер, кем выдан,
дата выдачи)
 
Реквизиты документов, 
уполномочивающих представителя
физического или юридического
лица направлять от их имени
запрос
 
Почтовый адрес 
 
Электронный адрес 
 
Номер телефона (с указанием 
кода междугородней связи) для
осуществления связи
 
Реквизиты договора на проведение 
оценки (определение
кадастровой стоимости)
 
Полное наименование заказчика 
работ по определению
кадастровой стоимости
 
 
Прошу предоставить  отчет  об  определении  кадастровой  стоимости
__________________________________________________________________
      (указываются вид объекта недвижимости и для земельных
                  участков - категория земель)
__________________________________________________________________
 (указываются дата составления отчета об определении кадастровой
               стоимости и его порядковый номер)
на территории _______________________________________________. <2>
              (указываются наименования субъектов Российской
               Федерации и (или) муниципальных образований,
               на территории которых заявителем-исполнителем
                     осуществляется выполнение работ)
Прошу  предоставить   отчет  об   оценке    рыночной    стоимости
________________________________________________________________,
      (указываются дата составления отчета об оценке и его
                         порядковый номер)
подписанный _________________________________________________. <3>
           (указываются фамилия, имя, отчество (последнее -
             при наличии) оценщика, подписавшего отчет об
                       оценке рыночной стоимости)
Запрашиваемые сведения прошу предоставить
__________________________________________________________________
  (указывается способ получения путем направления по почтовому
 адресу, указанному в настоящем запросе, или при личном обращении)
 
На обработку персональных данных согласен ________________________
                                             Подпись заявителя
                                        (представителя заявителя),
                                          дата, инициалы, фамилия
 
Приложение:
 
                                     _____________________________
                                           Подпись заявителя
                                        (представителя заявителя)

<1> Указывается для юридического лица. <2> Указывается для предоставления отчета об определении кадастровой стоимости. <3> Указывается для предоставления отчета об оценке рыночной стоимости, на основании которого оспорены результаты определения кадастровой стоимости.      

Приложение N 2
к Административному регламенту,
утвержденному приказом
Минэкономразвития России
от 12 апреля 201_ г. N 190

БЛОК-СХЕМА ПРЕДОСТАВЛЕНИЯ ГОСУДАРСТВЕННОЙ УСЛУГИ