Письмо казначейства РФ от 17.11.2014 N 42-7.4-05/2.2-697

"О порядке предоставления территориальными органами Федерального казначейства участникам бюджетного процесса федерального бюджета, бюджетов государственных внебюджетных фондов, финансовым органам субъектов Российской Федерации и муниципальных образований, органам управления государственными внебюджетными фондами сервиса автоматизированной сверки данных бюджетной отчетности"

ФЕДЕРАЛЬНОЕ КАЗНАЧЕЙСТВО

ПИСЬМО
от 17 ноября 2014 г. N 42-7.4-05/2.2-697

Федеральное казначейство в целях повышения качества составления бюджетной отчетности участниками бюджетного процесса федерального бюджета, бюджетов государственных внебюджетных фондов, финансовыми органами субъектов Российской Федерации и муниципальных образований, органами управления государственными внебюджетными фондами (далее - субъекты бюджетной отчетности) сообщает следующее.

Начиная с 01.12.2014 территориальными органами Федерального казначейства (далее - ТОФК) обеспечивается предоставление субъектам бюджетной отчетности сервиса автоматизированной сверки данных отдельных форм бюджетной отчетности.

Порядок предоставления ТОФК субъектам бюджетной отчетности указанного сервиса прилагается.

ТОФК необходимо обеспечить качественную работу сервиса автоматизированной сверки данных бюджетной отчетности, а также проведение разъяснительной работы и оказание методической, технической и организационной поддержки субъектам бюджетной отчетности по возникающим вопросам в рамках предоставления указанного сервиса.

Р.Е.АРТЮХИН

Приложение
к письму Федерального казначейства
от 17.11.2014 N 42-7.4-05/2.2-697

ПОРЯДОК
ПРЕДОСТАВЛЕНИЯ ТЕРРИТОРИАЛЬНЫМИ ОРГАНАМИ ФЕДЕРАЛЬНОГО КАЗНАЧЕЙСТВА УЧАСТНИКАМ БЮДЖЕТНОГО ПРОЦЕССА ФЕДЕРАЛЬНОГО БЮДЖЕТА, БЮДЖЕТОВ ГОСУДАРСТВЕННЫХ ВНЕБЮДЖЕТНЫХ ФОНДОВ, ФИНАНСОВЫМ ОРГАНАМ СУБЪЕКТОВ РОССИЙСКОЙ ФЕДЕРАЦИИ И МУНИЦИПАЛЬНЫХ ОБРАЗОВАНИЙ, ОРГАНАМ УПРАВЛЕНИЯ ГОСУДАРСТВЕННЫМИ ВНЕБЮДЖЕТНЫМИ ФОНДАМИ СЕРВИСА АВТОМАТИЗИРОВАННОЙ СВЕРКИ ДАННЫХ БЮДЖЕТНОЙ ОТЧЕТНОСТИ

I. Общие положения

В целях повышения качества составления бюджетной отчетности участниками бюджетного процесса федерального бюджета, бюджетов государственных внебюджетных фондов, финансовыми органами субъектов Российской Федерации и муниципальных образований, органами управления государственными внебюджетными фондами (далее - субъекты бюджетной отчетности) территориальными органами Федерального казначейства (далее - ТОФК) обеспечивается предоставление субъектам бюджетной отчетности сервиса автоматизированной сверки данных отдельных форм бюджетной отчетности.

Использование предоставляемого ТОФК сервиса автоматизированной сверки данных бюджетной отчетности не является обязательным и осуществляется по решению субъекта бюджетной отчетности.

В рамках предоставления указанного сервиса субъектам бюджетной отчетности ТОФК осуществляется автоматизированная сверка следующих форм бюджетной отчетности:

Отчет об исполнении бюджета главного распорядителя, распорядителя, получателя бюджетных средств, главного администратора, администратора источников финансирования дефицита бюджета, главного администратора, администратора доходов бюджета (ф. 0503127) (далее - Отчет ф. 0503127),

Отчет об исполнении бюджета (ф. 0503117) (далее - Отчет ф. 0503117),

Отчет об исполнении консолидированного бюджета субъекта Российской Федерации и бюджета территориального государственного внебюджетного фонда (ф. 0503317) (далее - Отчет ф. 0503317).

При этом сверка указанных форм бюджетной отчетности осуществляется в автоматизированном режиме в прикладном программном обеспечении (далее - ППО) ТОФК в следующем порядке:

Отчет ф. 0503127 сверяется по соответствующим показателям со Справкой о перечислении поступлений в бюджеты (ф. 0531468), Отчетом о состоянии лицевого счета главного распорядителя (распорядителя) бюджетных средств (ф. 0531785), Отчетом о состоянии лицевого счета получателя бюджетных средств (ф. 0531786), Отчетом о состоянии лицевого счета администратора источников финансирования дефицита бюджета (ф. 0531791), Отчетом о поступлениях в федеральный бюджет в разрезе администраторов доходов федерального бюджета и администраторов источников финансирования дефицита федерального бюджета (ф. 0531340), Отчетом о кассовых выбытиях средств федерального бюджета в разрезе получателей средств федерального бюджета (ф. 0521413);

Отчет ф. 0503117 сверяется по соответствующим показателям с Отчетом по поступлениям и выбытиям (ф. 0503151);

Отчет ф. 0503117 сверяется по соответствующим показателям с Консолидированным отчетом о кассовых поступлениях и выбытиях (ф. 0503152).

Предоставление ТОФК субъектам бюджетной отчетности сервиса автоматизированной сверки данных бюджетной отчетности осуществляется по следующей схеме:

субъекты бюджетной отчетности формируют посредством используемого ими для ведения бюджетного учета и составления бюджетной отчетности ППО и направляют посредством ППО "СУФД-Портал" указанные формы бюджетной отчетности в соответствующий ТОФК;

представленные формы бюджетной отчетности автоматически загружаются в ППО "АСФК" ТОФК и осуществляется их сверка;

по результатам проведения сверки форм бюджетной отчетности субъекту бюджетной отчетности посредством ППО "СУФД-Портал" ТОФК направляет Протокол контроля, в котором содержится информация о наличии (отсутствии) расхождений отчетных показателей субъектов бюджетной отчетности и показателей отчетности ТОФК.

II. Порядок и сроки направления субъектами бюджетной отчетности форм бюджетной отчетности в ТОФК

Субъекты бюджетной отчетности формируют посредством используемого ими для ведения бюджетного учета и составления бюджетной отчетности ППО и направляют в ТОФК посредством ППО "СУФД-Портал" формы бюджетной отчетности в электронном виде с соблюдением действующих на момент представления форм бюджетной отчетности требований к форматам и способам передачи файлов в электронном виде (далее - требования к форматам файлов), размещенным на официальном сайте Федерального казначейства www.roskazna.ru в разделе "Методический кабинет", подразделе "Информационные технологии".

В целях обеспечения проведения автоматизированной сверки указанных форм бюджетной отчетности субъектам бюджетной отчетности рекомендуется направлять их на проверку в ТОФК в следующие сроки:

месячные и квартальные формы отчетности - начиная с 10 числа месяца, следующего за отчетным;

годовые формы отчетности - начиная с 20 января года, следующего за отчетным.

При формировании текстовых файлов соответствующих форм бюджетной отчетности (далее - файл отчета) для передачи в ТОФК в поле "Код источника" и в имени файла должен быть указан 5-значный код участника бюджетного процесса соответствующего бюджета.

Для отправки форм бюджетной отчетности на сверку в ТОФК необходимо выполнить следующие действия:

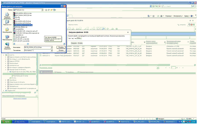
1. Субъект бюджетной отчетности в ППО "СУФД-Портал" в форме "Периодические отчеты" производит загрузку файлов отчетов, сформированных посредством используемого им для ведения бюджетного учета и составления бюджетной отчетности ППО в соответствии с требованиями к форматам файлов.

Рисунок 1 - Списковая форма загруженных в ППО "СУФД-Портал" форм бюджетной отчетности

Рисунок 2 - Процесс выбора сформированного архива с показателями Отчета ф. 0503127

2. После завершения сохранения форм бюджетной отчетности субъектом бюджетной отчетности осуществляется форматный контроль посредством ППО "СУФД-Портал", обеспечивающий проверку соответствия структуры архивного файла требованиям, утвержденным соответствующими требованиями к форматам файлов.

Рисунок 3 - Процесс выполнения форматного контроля загруженных форм бюджетной отчетности

3. Для направления форм бюджетной отчетности в ТОФК требуется выполнить операцию "Отправить".

Рисунок 4 - Процесс отправки форм бюджетной отчетности в ТОФК

4. При поступлении форм бюджетной отчетности в ППО "АСФК" ТОФК, их статус в ППО "СУФД-Портал" изменяется на "Принят учетной системой".

Рисунок 5 - Изменение статуса отчета при поступлении в ППО "АСФК" ТОФК

III. Результат автоматизированной сверки данных бюджетной отчетности

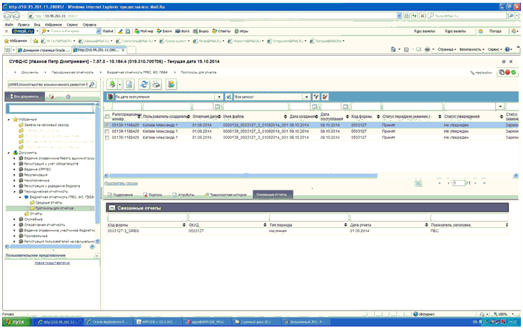
По результатам проведения сверки направленных в ТОФК форм бюджетной отчетности субъекту бюджетной отчетности посредством ППО "СУФД-Портал" направляется Протокол контроля, в котором содержится информация о наличии (отсутствии) расхождений отчетных показателей субъектов бюджетной отчетности и показателей отчетности ТОФК.

Полученные Протоколы контроля отражаются в ППО "СУФД-Портал" в связях документов, на которые сформированы указанные протоколы.

Рисунок 6 - Полученные Протоколы контроля Отчета ф. 0503127 из ТОФК, отображаемые посредством режима просмотра связей документов

Рисунок 7 - Список полученных Протоколов контроля из ТОФК

При возникновении вопросов по результатам сверки форм бюджетной отчетности, субъектам бюджетной отчетности необходимо обращаться в Отдел бюджетного учета и отчетности по операциям бюджетов соответствующего ТОФК.

По вопросам технического сопровождения процедур направления форм бюджетной отчетности на проверку субъектам бюджетной отчетности необходимо обращаться в Отдел информационных систем ТОФК.