Приказ ФНС РФ от 09.11.2010 N ММВ-7-6/534@

"Об утверждении форматов, используемых в электронном документообороте при представлении налоговых деклараций (расчетов) в электронном виде (на основе XML) (версия 5)"
Редакция от 17.03.2015 — Документ утратил силу, см. «Приказ ФНС РФ от 08.04.2019 N ММВ-7-6/179@»
Показать изменения

ФЕДЕРАЛЬНАЯ НАЛОГОВАЯ СЛУЖБА

ПРИКАЗ
от 9 ноября 2010 г. N ММВ-7-6/534@

ОБ УТВЕРЖДЕНИИ ФОРМАТОВ, ИСПОЛЬЗУЕМЫХ В ЭЛЕКТРОННОМ ДОКУМЕНТООБОРОТЕ ПРИ ПРЕДСТАВЛЕНИИ НАЛОГОВЫХ ДЕКЛАРАЦИЙ (РАСЧЕТОВ) В ЭЛЕКТРОННОМ ВИДЕ (НА ОСНОВЕ XML) (ВЕРСИЯ 5)

(в ред. Приказов ФНС РФ от 12.12.2014 N ММВ-7-6/642@, от 17.03.2015 N ММВ-7-6/112@)

В соответствии с пунктами 3 и 4 статьи 80 Налогового кодекса Российской Федерации, на основании Приказа ФНС России от 25.02.2009 N ММ-7-6/85@ "Об утверждении форм документов, используемых налоговыми органами при реализации своих полномочий в соответствии с Административным регламентом ФНС России, утвержденным Приказом Министерства финансов Российской Федерации от 18.01.2008 N 9н" и по результатам тестирования программного обеспечения, разработанного в соответствии с Приказом ФНС России от 02.11.2009 N ММ-7-6/534@ "Об утверждении Методических рекомендаций по организации электронного документооборота при представлении налоговых деклараций (расчетов) в электронном виде по телекоммуникационным каналам связи", приказываю:

В связи с утратой силы Приказа ФНС России от 02.11.2009 N ММ-7-6/534@, следует руководствоваться принятым взамен Приказом ФНС РФ от 31.07.2014 N ММВ-7-6/398@

1. Утвердить формат представления сведений информационного сообщения о доверенности, выданной представителю о наделении его полномочиями по исполнению обязанностей в налоговых органах в электронном виде (версия 5.03) часть LXXXVI, согласно приложению N 1 к настоящему Приказу.

2. Утвердить формат представления сведений уведомления об уточнении налоговой декларации (расчета) в электронном виде (версия 5.05) часть LXXXVII согласно приложению N 2 к настоящему Приказу.

3. Утвердить формат представления сведений квитанции о приеме налоговой декларации (расчета) в электронном виде (версия 5.03) часть XCV согласно приложению N 3 к настоящему Приказу.

4. Утвердить формат представления сведений подтверждения даты отправки налогоплательщиком (представителем) декларации (расчета) в электронном виде (версия 5.03) часть XCVI согласно приложению N 4 к настоящему Приказу.

5. Утвердить формат представления сведений уведомления об отказе в приеме налоговой декларации (расчета) в электронном виде (версия 5.03) часть XCVII согласно приложению N 5 к настоящему Приказу.

6. Утвердить формат представления сведений извещения о вводе сведений, указанных в налоговой декларации (расчете) в электронном виде (версия 5.03) часть XCVIII, согласно приложению N 6 к настоящему Приказу.

7. Утвердить формат представления сведений извещения о получении электронного документа (документов) в электронном виде (версия 5.03) часть XCIX согласно приложению N 7 к настоящему Приказу.

8. Признать утратившим силу Приказ ФНС России от 11.12.2009 N ШТ-7-6/593@ "Об утверждении форматов, используемых в электронном документообороте, при представлении налоговых деклараций (расчетов) в электронном виде (на основе XML) (версия 5).

9. Установить, что пункты 1 - 8 настоящего Приказа вступают в силу с даты, установленной приказом о внедрении в промышленную эксплуатацию программного обеспечения участников информационного взаимодействия в электронном виде, обеспечивающего исполнение положений Методических рекомендаций, утвержденных Приказом ФНС России от 02.11.2009 N ММ-7-6/534@ "Об утверждении методических рекомендаций по организации электронного документооборота при представлении налоговых деклараций (расчетов) в электронном виде по телекоммуникационным каналам связи".

10. Контроль за исполнением настоящего Приказа возложить на заместителя руководителя Федеральной налоговой службы Н.Е. Мельникова.

Руководитель
Федеральной налоговой службы
М.В.МИШУСТИН

Приложение N 1

УТВЕРЖДЕН
Приказом ФНС России
от "__" ______ 2010 г. N ______

ФОРМАТ ПРЕДСТАВЛЕНИЯ СВЕДЕНИЙ ИНФОРМАЦИОННОГО СООБЩЕНИЯ О ДОВЕРЕННОСТИ, ВЫДАННОЙ ПРЕДСТАВИТЕЛЮ О НАДЕЛЕНИИ ЕГО ПОЛНОМОЧИЯМИ ПО ИСПОЛНЕНИЮ ОБЯЗАННОСТЕЙ В НАЛОГОВЫХ ОРГАНАХ В ЭЛЕКТРОННОМ ВИДЕ (ВЕРСИЯ 5.03)

ЧАСТЬ LXXXVI

1. ОБЩИЕ СВЕДЕНИЯ

1.1. Назначение

Настоящий документ описывает требования к XML файлам передачи в электронном виде сведений информационного сообщения о доверенности, выданной представителю о наделении его полномочиями по исполнению обязанностей в налоговых органах

1.2. Основание разработки

Настоящая версия формата разработана в соответствии с требованиями Приказа ФНС России от 02.11.2009 N ММ-7-6/534@ "Об утверждении Методических рекомендаций по организации электронного документооборота при представлении налоговых деклараций (расчетов) в электронном виде по телекоммуникационным каналам связи".

2. ОПИСАНИЕ ФАЙЛА ОБМЕНА

2.1. Общие сведения по файлу обмена

Имя файла обмена должно иметь следующий вид:

R_T_A_K_O_GGGGMMDD_N, где:

R_T - префикс, обозначающий принадлежность информации файла обмена к определенному виду (R) и типу (T), принимает значение NO_DOVER.

A_K - идентификатор получателя информации, где: A - идентификатор получателя, которому направляется файл обмена, K - идентификатор конечного получателя, для которого предназначена информация из данного файла обмена <*>. Каждый из идентификаторов (A и K) - четырехразрядный код налогового органа по СОНО.

<*> Передача файла от отправителя к конечному получателю (K) может осуществляться в несколько этапов через другие (промежуточные) налоговые органы. Такие налоговые органы (осуществляющие передачу на промежуточных этапах) обозначаются идентификатором A. В случае передачи файла от отправителя к конечному получателю без промежуточных этапов (т.е. при отсутствии налоговых органов, осуществляющих передачу на промежуточных этапах) значения идентификаторов A и K совпадают.

O - идентификатор отправителя информации, имеет вид:

- для организаций идентификатор отправителя информации представляется в виде девятнадцатиразрядного кода (ИНН и КПП юридического лица);

- для физических лиц - двенадцатиразрядный код (ИНН физического лица, имеющего ИНН. При отсутствии ИНН - последовательность из двенадцати нулей)

GGGG - год формирования передаваемого файла, MM - месяц, DD - день;

N - идентификационный уникальный номер файла. (Длина - от 1 до 36 знаков. Идентификационный номер файла должен обеспечивать уникальность файла).

Расширение имени файла - xml. Расширение имени файла может указываться как строчными, так и прописными буквами.

Параметры первой строки файла обмена

Первая строка XML файла должна иметь следующий вид:

<?xml version="1.0" encoding = "windows-1251"?>

GGGG - год формирования передаваемого файла, MM - месяц, DD - день;

N - идентификационный уникальный номер файла. (Длина - от 1 до 36 знаков. Идентификационный номер файла должен обеспечивать уникальность файла).

Расширение имени файла - xml. Расширение имени файла может указываться как строчными, так и прописными буквами.

Параметры первой строки файла обмена

Первая строка XML файла должна иметь следующий вид:

<?xml version="1.0" encoding = "windows-1251"?>

Имя файла, содержащего схему файла обмена

Имя файла, содержащего XSD схему файла обмена, должно иметь следующий вид:

NO_DOVER_1_086_00_05_03_xx, где xx - текущая версия схемы.

Расширение имени файла - xsd.

2.2. Логическая модель файла обмена

Логическая модель файла представлена в графическом виде в Разделе 3 на рис. 1. Элементами логической модели файла обмена являются элементы и атрибуты XML файла. Полный перечень структурных элементов логической модели файла и сведения о них приведены в Разделе 4.

Для каждого структурного элемента логической модели файла в Разделе 4 приводятся следующие сведения:

- Наименование элемента. Приводится полное наименование элемента.

- Сокращенное наименование элемента. Приводится сокращенное наименование элемента. Сокращенные наименования могут записываться буквами и цифрами.

- Признак типа элемента. Может принимать следующие значения: "С" - сложный элемент (имеющий вложенные), "П" - простой элемент (не имеющий вложенных); А - атрибут. Если для определения элемента используется пользовательский тип данных, наименование типа данных (типового элемента) указывается в графе "Дополнительные сведения".

- Формат элемента. Формат <*> представляется в условных обозначениях, которым соответствуют следующие значения: T - символьная строка; N - числовое значение (целое или дробное).

<*> При описании структуры формата файла обмена используются следующие металингвистические конструкции:

<> - метасимволы, используемые для выделения элементов структуры сообщения (логической модели);

| - метасимвол, означающий возможность выбора среди нескольких вариантов значений элемента металингвистической структуры.

Формат символьной строки указывается в виде T(n-k) или T(=k), где n - минимальное количество знаков в строке, k - максимальное количество знаков, символ "-" - разделитель, символ "=" означает фиксированное количество знаков в строке. В случае, если минимальное количество знаков равно 0, формат имеет вид T(0-k). В случае, если максимальное количество знаков неограниченно, формат имеет вид T(n-). В случае, если элемент неопределенной длины, формат имеет вид T.

Формат числового значения указывается в виде N(m.k), где m - максимальное количество знаков в числе, включая знак (для отрицательного числа), целую и дробную часть числа без разделяющей десятичной точки, а k - максимальное число знаков дробной части числа. Если число знаков дробной части числа равно 0 (т.е. число целое), то формат числового значения имеет вид N(m).

Для простых элементов, являющихся базовыми в XML (определенными в http://www.w3.org/TR/xmlschema-0), например, элемент с типом "date", поле "Формат элемента" не заполняется. Для таких элементов в поле "Дополнительная информация" указывается тип базового элемента.

- Признак обязательности элемента определяет обязательность наличия элемента в XML файле. Признак обязательности элемента может принимать следующие значения: "О" - обязательное наличие элемента (наименование элемента и его значение должны присутствовать в файле обмена); "Н" - присутствие элемента необязательно (наименование элемента и его значение в файле обмена могут отсутствовать). Если элемент может принимать ограниченный перечень значений (по классификатору, кодовому словарю и т.п.), то признак обязательности элемента дополняется символом "К". Например: "ОК". В случае если количество реализаций элемента может быть более одной, то признак обязательности элемента дополняется символом "М". Например: "ОМ, ОКМ".

- Дополнительная информация. Для сложных элементов указывается ссылка на таблицу, в которой описывается состав данного элемента. Для элементов, принимающих ограниченный перечень значений из классификатора (кодового словаря и т.п.), указывается соответствующее наименование классификатора (кодового словаря и т.п.) или приводится перечень возможных значений. Для классификатора (кодового словаря и т.п.) может указываться ссылка на его местонахождение. Для элементов, использующих пользовательский тип данных, указывается наименование типового элемента.

3. ДИАГРАММА ФАЙЛА ОБМЕНА

Рис. 1. Диаграмма структуры файла обмена (не приводится)

4. ПЕРЕЧЕНЬ СТРУКТУРНЫХ ЭЛЕМЕНТОВ ЛОГИЧЕСКОЙ МОДЕЛИ ФАЙЛА ОБМЕНА

Перечень структурных элементов логической модели файла обмена приведен в табл. 4.1 - 4.21.

Таблица 4.1

Информационное сообщение о доверенности, выданной представителю о наделении его полномочиями по исполнению обязанностей в налоговых органах (Файл)

Наименование элемента Сокращенное наименование (код) элемента Признак типа элемента Формат элемента Признак обязательности элемента Дополнительная информация
Идентификатор файла ИдФайл А T(1-150) О Повторяет имя передаваемого файла (без расширения)
Версия передающей программы ВерсПрог А T(1-40) О  
Версия формата ВерсФорм А T(1-5) О Принимает значение: 5.03
Состав и структура документа Документ С   О Состав элемента представлен в табл. 4.2

Таблица 4.2

Состав и структура документа (Документ)

Наименование элемента Сокращенное наименование (код) элемента Признак типа элемента Формат элемента Признак обязательности элемента Дополнительная информация
Код формы по КНД КНД А T(=7) О Типовой элемент <КНДТип>. Принимает значение: 1166005
Код налогового органа КодНО А T(=4) ОК Типовой элемент <СОНОТип> Коды из Классификатора системы обозначений налоговых органов
Учетные сведения доверенности УчСвДов С   О Состав элемента представлен в табл. 4.3
Сведения о представляемом лице СвПредст С   О Состав элемента представлен в табл. 4.4
Юридическое или физическое лицо, за которое уполномоченный представитель представляет его законные интересы в налоговых органах
Сведения о представительстве СвДовер С   О Состав элемента представлен в табл. 4.5
Юридическое или физическое лицо, наделяющее полномочиями уполномоченного представителя. В случае если представительством является само представляемое лицо, то в сведениях о представительстве указывается только код доверителя = 1 (остальные элементы не заполняются)
Сведения об уполномоченном представителе и его полномочиях СвУпПред С   О Состав элемента представлен в табл. 4.7
Юридическое или физическое лицо, представляющее от имени представляемого его законные интересы в налоговых органах
Сведения о лице, удостоверившем полномочия представителя Удостов С   Н Состав элемента представлен в табл. 4.10
Представляются в случае нотариального заверения полномочий по исполнению обязанностей в налоговых органах уполномоченного представителя

Таблица 4.3

Учетные сведения доверенности (УчСвДов)

Наименование элемента Сокращенное наименование (код) элемента Признак типа элемента Формат элемента Признак обязательности элемента Дополнительная информация
Номер доверенности НомДовер А T(1-50) О При отсутствии номера проставляется "БН"
Дата выдачи доверенности ДатаНач А T(=10) О Типовой элемент <ДатаТип>
Дата в формате ДД.ММ.ГГГГ
Дата окончания действия доверенности ДатаОкон А T(=10) Н Типовой элемент <ДатаТип>
Дата в формате ДД.ММ.ГГГГ

Таблица 4.4

Сведения о представляемом лице (СвПредст)

Наименование элемента Сокращенное наименование (код) элемента Признак типа элемента Формат элемента Признак обязательности элемента Дополнительная информация
Сведения по юридическому лицу НПЮЛ С   О Типовой элемент <СвЮрЛицо>. Состав элемента представлен в табл. 4.13 Элемент обязателен, если представляемое лицо является юридическим лицом
Сведения по физическому лицу НПФЛ С   О Типовой элемент <СвФизЛицо>. Состав элемента представлен в табл. 4.15 Элемент обязателен, если представляемое лицо является физическим лицом

Таблица 4.5

Сведения о представительстве (СвДовер)

Наименование элемента Сокращенное наименование (код) элемента Признак типа элемента Формат элемента Признак обязательности элемента Дополнительная информация
Признак доверителя ПрДов А T(=1) ОК Принимает значение: 1 | 2 | 3
          1. представляемое лицо
          2. законный представитель;
          3. уполномоченный представитель
Сведения о доверителе юридическом, физическом лице СвЮЛФЛ А   Н Состав элемента представлен в табл. 4.6 Элемент обязателен при <ПрДов> 2 или 3

Таблица 4.6

Сведения о доверителе юридическом, физическом лице (СвЮЛФЛ)

Наименование элемента Сокращенное наименование (код) элемента Признак типа элемента Формат элемента Признак обязательности элемента Дополнительная информация
Юридическое лицо ЮЛ С   Н Типовой элемент <СвЮрЛицо>.
Состав элемента представлен в табл. 4.13
Элемент обязателен, если доверителем является юридическое лицо
Физическое лицо ФЛ С   Н Типовой элемент <СвФизЛицо>.
Состав элемента представлен в табл. 4.15
Элемент обязателен, если доверителем является физическое лицо
Элемент может присутствовать, если доверителем является юридическое лицо и указываются сведения по должностному лицу организации, представляющие ее законные интересы

Таблица 4.7

Сведения об уполномоченном представителе и его полномочиях (СвУпПред)

Наименование элемента Сокращенное наименование (код) элемента Признак типа элемента Формат элемента Признак обязательности элемента Дополнительная информация
Сведения об уполномоченном представителе СвПред С   О Состав элемента представлен в табл. 4.8
Сведения о полномочиях представителя ПолнДов С   ОМ Типовой элемент <СвПолн>.
Состав элемента представлен в табл. 4.16

Таблица 4.8

Сведения об уполномоченном представителе (СвПред)

Наименование элемента Сокращенное наименование (код) элемента Признак типа элемента Формат элемента Признак обязательности элемента Дополнительная информация
Сведения об организации СвОрг С   Н Состав элемента представлен в табл. 4.9
Обязателен, если уполномоченный представитель является юридическим лицом
Сведения об индивидуальном предпринимателе, физическом лице СведФизЛ С   О Типовой элемент <СвФизЛицо>.
Состав элемента представлен в табл. 4.15 Указываются сведения по физическому лицу, представившем документ

Таблица 4.9

Сведения об организации (СвОрг)

Наименование элемента Сокращенное наименование (код) элемента Признак типа элемента Формат элемента Признак обязательности элемента Дополнительная информация
Наименование организации/ Наименование обособленного подразделения организации НаимОрг А T(1-1000) О  
ИНН организации ИННЮЛ А T(=10) О Типовой элемент <ИННЮЛТип>
КПП КПП А T(=9) О Типовой элемент <КППТип>
ОГРН организации ОГРН А T(=13) Н Типовой элемент <ОГРНТип>
Адрес в Российской Федерации АдрРФ С   О Типовой элемент <АдрРФТип>.
Состав элемента представлен в табл. 4.19

Таблица 4.10

Сведения о лице, удостоверившем полномочия представителя (Удостов)

Наименование элемента Сокращенное наименование (код) элемента Признак типа элемента Формат элемента Признак обязательности элемента Дополнительная информация
Сведения об организации СвОрган С   Н Состав элемента представлен в табл. 4.11 Элемент обязателен, если документы заверяются нотариальной конторой
Реквизиты физического лица СвФизЛиц С   О Состав элемента представлен в табл. 4.12

Таблица 4.11

Сведения об организации (СвОрган)

Наименование элемента Сокращенное наименование (код) элемента Признак типа элемента Формат элемента Признак обязательности элемента Дополнительная информация
Наименование организации/ Наименование обособленного подразделения организации НаимОрг А T(1-1000) О  
ИНН организации ИННЮЛ А T(=10) О Типовой элемент <ИННЮЛТип>
КПП КПП А T(=9) О Типовой элемент <КППТип>
ОГРН организации ОГРН А T(=13) Н Типовой элемент <ОГРНТип>

Таблица 4.12

Реквизиты физического лица (СвФизЛиц)

Наименование элемента Сокращенное наименование (код) элемента Признак типа элемента Формат элемента Признак обязательности элемента Дополнительная информация
ИНН физического лица ИННФЛ А T(=12) Н Типовой элемент <ИННФЛТип>
Фамилия, имя, отчество физического лица ФИО С   О Типовой элемент <ФИОТип>.
Состав элемента представлен в табл. 4.21
Адрес в Российской Федерации АдрРФ С   Н Типовой элемент <АдрРФТип>.
Состав элемента представлен в табл. 4.19 Элемент обязателен, если документы заверяются нотариусом, занимающимся частной практикой

Таблица 4.13

Сведения по юридическому лицу (СвЮрЛицо)

Наименование элемента Сокращенное наименование (код) элемента Признак типа элемента Формат элемента Признак обязательности элемента Дополнительная информация
Наименование организации/ Наименование обособленного подразделения организации НаимОрг А T(1-1000) О  
ИНН организации ИННЮЛ А T(=10) О Типовой элемент <ИННЮЛТип>
КПП КПП А T(=9) О Типовой элемент <КППТип>
ОГРН организации ОГРН А T(=13) Н Типовой элемент <ОГРНТип>
Обязателен при значении <ПрОблПолн> = 05|06|07
Адрес в Российской Федерации АдрРФ С   О Типовой элемент <АдрРФТип>.
Состав элемента представлен в табл. 4.19
Сведения о руководителе организации СвРукОрг С   О Состав элемента представлен в табл. 4.14

Таблица 4.14

Сведения о руководителе организации (СвРукОрг)

Наименование элемента Сокращенное наименование (код) элемента Признак типа элемента Формат элемента Признак обязательности элемента Дополнительная информация
ИНН руководителя организации ИННФЛ А T(=12) Н Типовой элемент <ИННФЛТип>
Обязателен при наличии ИНН у физического лица
Фамилия, имя, отчество руководителя организации ФИО С   О Типовой элемент <ФИОТип>.
Состав элемента представлен в табл. 4.21

Таблица 4.15

Сведения по физическому лицу (СвФизЛицо)

Наименование элемента Сокращенное наименование (код) элемента Признак типа элемента Формат элемента Признак обязательности элемента Дополнительная информация
ИНН физического лица ИННФЛ А T(=12) Н Типовой элемент <ИННФЛТип>
Обязателен для уполномоченного представителя - индивидуального предпринимателя
ОГРНИП физического лица ОГРНИП А T(=15) Н Типовой элемент <ОГРНИПТип>
Обязателен при наличии
Гражданство Гражданство А T(=3) Н Типовой элемент <ОКСМТип> >
Код из Общероссийского классификатора стран мира
Дата рождения ДатаРожд А T(=10) Н Типовой элемент <ДатаТип>
Дата в формате ДД.ММ.ГГГГ
Фамилия, имя, отчество физического лица ФИО С   О Типовой элемент <ФИОТип>.
Состав элемента представлен в табл. 4.21
Адрес в Российской Федерации АдрРФ С   О Типовой элемент <АдрРФТип>.
Состав элемента представлен в табл. 4.19
Сведения о документе, удостоверяющем личность физического лица УдЛичн С   О Типовой элемент <УдЛичнФЛТип>.
Состав элемента представлен в табл. 4.20

Таблица 4.16

Сведения о полномочиях (СвПолн)

Наименование элемента Сокращенное наименование (код) элемента Признак типа элемента Формат элемента Признак обязательности элемента Дополнительная информация
Признак области полномочий ПрОблПолн П T(=2) ОМК Код "Признак области полномочий" в соответствии со справочником "Области полномочий"
Организация, физическое лицо - место осуществления полномочий ОргФЛ С   Н Состав элемента представлен в табл. 4.17
Заполняется в случае наделения полномочиями в части представления интересов обособленного подразделения, филиала организации, ФЛ, осуществляющего деятельность по объектам налогообложения, размещенных по месту осуществления этих полномочий
Административно-территориальные образования - место осуществления полномочий ОКАТО П T(=11) НК Типовой элемент <ОКАТОТип> >
Коды из Классификатора объектов административно-территориального деления Заполняется в случае наделения полномочиями в части представления интересов обособленного подразделения, филиала организации, ФЛ, осуществляющего деятельность по объектам налогообложения, размещенных по месту осуществления этих полномочий

Таблица 4.17

Организация, физическое лицо - место осуществления полномочий (ОргФЛ)

Наименование элемента Сокращенное наименование (код) элемента Признак типа элемента Формат элемента Признак обязательности элемента Дополнительная информация
Организация осуществления полномочий| Орг С   О Состав элемента представлен в табл. 4.18
Физическое лицо осуществления полномочий ФЛ П T(=12) О Типовой элемент <ИННФЛТип>
Соответствует значению реквизита ИННФЛ табл. 4.15

Таблица 4.18

Организация осуществления полномочий (Орг)

Наименование элемента Сокращенное наименование (код) элемента Признак типа элемента Формат элемента Признак обязательности элемента Дополнительная информация
ИНН организации ИННЮЛ А T(=10) О Типовой элемент <ИННЮЛТип>
Соответствует значению реквизита ИННЮЛ в таблице 4.13
КПП организации/ обособленного подразделения КПП А T(=9) О Типовой элемент <КППТип>

Таблица 4.19

Адрес в Российской Федерации (АдрРФТип)

Наименование элемента Сокращенное наименование (код) элемента Признак типа элемента Формат элемента Признак обязательности элемента Дополнительная информация
Индекс Индекс А T(=6) Н  
Код региона КодРегион А T(=2) ОК Типовой элемент <ССРФТип>
Код из Общероссийского классификатора стран мира
Район Район А T(1-50) Н  
Город Город А T(1-50) Н  
Населенный пункт НаселПункт А T(1-50) Н  
Улица Улица А T(1-50) Н  
Дом Дом А T(1-8) Н  
Корпус Корпус А T(1-8) Н  
Квартира Кварт А T(1-8) Н  

Таблица 4.20

Сведения о документе, удостоверяющем личность (УдЛичнФЛТип)

Наименование элемента Сокращенное наименование (код) элемента Признак типа элемента Формат элемента Признак обязательности элемента Дополнительная информация
Код вида документа, удостоверяющего личность КодВидДок А T(=2) ОК Типовой элемент <СПДУЛТип> Коды Справочника видов документов, удостоверяющих личность налогоплательщика
Серия и номер документа, удостоверяющего личность СерНомДок А T(1-25) О Типовой элемент <СПДУЛШТип>
Шаблон серии, номера в соответствии со справочником видов документов, удостоверяющих личность налогоплательщика
Дата выдачи документа, удостоверяющего личность ДатаДок А T(=10) О Типовой элемент <ДатаТип>
Дата в формате ДД.ММ.ГГГГ
Наименование органа, выдавшего документ, удостоверяющий личность ВыдДок А T(1-255) О  
Код подразделения органа, выдавшего документ, удостоверяющий личность КодВыдДок А T(=7) Н  

Таблица 4.21

Фамилия, Имя, Отчество (ФИОТип)

Наименование элемента Сокращенное наименование (код) элемента Признак типа элемента Формат элемента Признак обязательности элемента Дополнительная информация
Фамилия Фамилия А T(1-60) О  
Имя Имя А T(1-60) О  
Отчество Отчество А T(1-60) Н  

Приложение N 2

УТВЕРЖДЕН
Приказом ФНС России
от "__" ______ 2010 г. N ______

ФОРМАТ ПРЕДСТАВЛЕНИЯ СВЕДЕНИЙ УВЕДОМЛЕНИЯ ОБ УТОЧНЕНИИ НАЛОГОВОЙ ДЕКЛАРАЦИИ (РАСЧЕТА) В ЭЛЕКТРОННОМ ВИДЕ (ВЕРСИЯ 5.05)

ЧАСТЬ LXXXVII

1. ОБЩИЕ СВЕДЕНИЯ

1.1. Назначение

Настоящий документ описывает требования к XML файлам передачи в электронном виде уведомления об уточнении налоговой декларации (расчета).

1.2. Основание разработки

Настоящая версия формата разработана в соответствии с требованиями Приказа ФНС России от 02.11.2009 N ММ-7-6/534@ "Об утверждении Методических рекомендаций по организации электронного документооборота при представлении налоговых деклараций (расчетов) в электронном виде по телекоммуникационным каналам связи"

2. ОПИСАНИЕ ФАЙЛА ОБМЕНА

2.1. Общие сведения по файлу обмена

Имя файла должно иметь следующий вид:

R_T_A_K_O_GGGGMMDD_N, где:

где:

R_T - префикс, принимающий следующее значение для файла уведомления об уточнении декларации (расчета). R принимает значение "UU" (принадлежность передаваемых сведений к уведомлению об уточнении отчетности); T - принимает значение префикса <*> полученного файла (Префикс полученного файла без разделителя для форматов версии 4.0, 5.0). В случае, когда в составе транспортного контейнера получен набор логически связанных документов (файлов), T принимает значение префикса основного <**> из полученных файлов;

<*> Префикс (в соответствии с Приказом ФНС России от 18.07.2008 N ММ-3-6/321@) - элемент в имени файла, обозначающий принадлежность информации файла обмена к определенному виду (R) и типу (T).

<**> Принадлежность файла обмена к основному в составе транспортного контейнера определяется при описании документооборота по представлению рассматриваемых сведений. Так, при получении в составе транспортного контейнера отчетности и доверенности к ней основным файлом считается отчетность и префикс файла уведомления, например, для налоговой декларации по транспортному налогу принимает значение UU_NOTRAND.

A_K - идентификатор получателя информации, где: A - идентификатор получателя информации, где: A - идентификатор получателя, которому направляется файл обмена, K - идентификатор конечного получателя (получателя уведомления об уточнении - участника информационного обмена, сформировавшего файл, в ответ на который сформировано уведомление об уточнении <*>).

<*> Передача файла от отправителя к конечному получателю (K) может осуществляться в несколько этапов через другие (промежуточные) налоговые органы. Такие налоговые органы (осуществляющие передачу на промежуточных этапах) обозначаются идентификатором A. В случае передачи файла от отправителя к конечному получателю без промежуточных этапов (т.е. при отсутствии налоговых органов, осуществляющих передачу на промежуточных этапах) значения идентификаторов A и K совпадают.

Идентификатор A имеет вид:

- для организаций - девятнадцатиразрядный код (ИНН и КПП юридического лица);

- для физических лиц - двенадцатиразрядный код (ИНН физического лица, имеющего ИНН, при отсутствии ИНН - последовательность из двенадцати нулей);

- для налоговых органов - четырехразрядный код налогового органа по СОНО.

Идентификатор K имеет вид:

- для организаций - девятнадцатиразрядный код (ИНН и КПП юридического лица);

- для физических лиц - двенадцатиразрядный код (ИНН физического лица, имеющего ИНН, при отсутствии ИНН - последовательность из двенадцати нулей);

O - идентификатор отправителя информации (уведомления об уточнении) - код налогового органа по СОНО.

GGGG - год формирования передаваемого файла, MM - месяц, DD - день;

N - идентификационный уникальный номер файла. (Длина - от 1 до 36 знаков. Идентификационный номер файла должен обеспечивать уникальность файла.)

Расширение имени файла - xml. Расширение имени файла может указываться как строчными, так и прописными буквами.

Параметры первой строки файла обмена

Первая строка XML файла должна иметь следующий вид:

<?xml version="1.0" encoding = "windows-1251"?>

Имя файла, содержащего схему файла обмена

Имя файла схемы XML файла "Уведомление об уточнении отчетности" должно иметь следующий вид:

UU_OTCH_1_087_00_05_05_xx, где xx - текущая версия схемы.

Расширение имени файла - xsd.

2.2. Логическая модель файла обмена

Логическая модель файла представлена в графическом виде в Разделе 3 на рис. 1. Элементами логической модели файла обмена являются элементы и атрибуты XML файла. Полный перечень структурных элементов логической модели файла " и сведения о них приведены в Разделе 4.

Для каждого структурного элемента логической модели файла в Разделе 4 приводятся следующие сведения:

- Наименование элемента. Приводится полное наименование элемента.

- Сокращенное наименование элемента. Приводится сокращенное наименование элемента. Сокращенные наименования могут записываться буквами и цифрами.

- Признак типа элемента. Может принимать следующие значения: "С" - сложный элемент (имеющий вложенные), "П" - простой элемент (не имеющий вложенных); А - атрибут. Если для определения элемента используется пользовательский тип данных, наименование типа данных (типового элемента) указывается в графе "Дополнительные сведения".

- Формат элемента. Формат <*> представляется в условных обозначениях, которым соответствуют следующие значения: T - символьная строка; N - числовое значение (целое или дробное).

<*> При описании структуры формата файла обмена используются следующие металингвистические конструкции:

<> - метасимволы, используемые для выделения элементов структуры сообщения (логической модели);

| - метасимвол, означающий возможность выбора среди нескольких вариантов значений элемента металингвистической структуры.

Формат символьной строки указывается в виде T(n-k) или T(=k), где n - минимальное количество знаков в строке, k - максимальное количество знаков, символ "-" - разделитель, символ "=" означает фиксированное количество знаков в строке. В случае, если минимальное количество знаков равно 0, формат имеет вид T(0-k). В случае, если максимальное количество знаков неограниченно, формат имеет вид T(n-). В случае, если элемент неопределенной длины, формат имеет вид T.

Формат числового значения указывается в виде N(m.k), где m - максимальное количество знаков в числе, включая знак (для отрицательного числа), целую и дробную часть числа без разделяющей десятичной точки, а k - максимальное число знаков дробной части числа. Если число знаков дробной части числа равно 0 (т.е. число целое), то формат числового значения имеет вид N(m).

Для простых элементов, являющихся базовыми в XML (определенными в http://www.w3.org/TR/xmlschema-0), например, элемент с типом "date", поле "Формат элемента" не заполняется. Для таких элементов в поле "Дополнительная информация" указывается тип базового элемента.

- Признак обязательности элемента определяет обязательность наличия элемента в XML файле. Признак обязательности элемента может принимать следующие значения: "О" - обязательное наличие элемента (наименование элемента и его значение должны присутствовать в файле обмена); "Н" - присутствие элемента необязательно (наименование элемента и его значение в файле обмена могут отсутствовать). Если элемент может принимать ограниченный перечень значений (по классификатору, кодовому словарю и т.п.), то признак обязательности элемента дополняется символом "К". Например: "ОК". В случае если количество реализаций элемента может быть более одной, то признак обязательности элемента дополняется символом "М". Например: "ОМ, ОКМ".

- Дополнительная информация. Для сложных элементов указывается ссылка на таблицу, в которой описывается состав данного элемента. Для элементов, принимающих ограниченный перечень значений из классификатора (кодового словаря и т.п.), указывается соответствующее наименование классификатора (кодового словаря и т.п.) или приводится перечень возможных значений. Для классификатора (кодового словаря и т.п.) может указываться ссылка на его местонахождение. Для элементов, использующих пользовательский тип данных, указывается наименование типового элемента.

3. ДИАГРАММА ФАЙЛА ОБМЕНА

Рис. 1. Диаграмма структуры файла обмена (не приводится)

4. ПЕРЕЧЕНЬ СТРУКТУРНЫХ ЭЛЕМЕНТОВ ЛОГИЧЕСКОЙ МОДЕЛИ ФАЙЛА ОБМЕНА

Перечень структурных элементов логической модели файла обмена приведен в табл. 4.1 - 4.13.

Таблица 4.1

Уведомление об уточнении налоговой декларации (расчета) (Файл)

Наименование элемента Сокращенное наименование (код) элемента Признак типа элемента Формат элемента Признак обязательности элемента Дополнительная информация
Идентификатор файла ИдФайл А T(1-150) О Содержит (повторяет) имя сформированного файла без расширения
Версия передающей программы ВерсПрог А T(1-40) О  
Версия формата ВерсФорм А T(1-5) О Принимает значение: 5.05
Состав и структура документа (сведения об уточнении декларации (расчета)) Документ С   О Состав элемента представлен в табл. 4.2

Таблица 4.2

Состав и структура документа (сведения об уточнении декларации (расчета)) (Документ)

Наименование элемента Сокращенное наименование (код) элемента Признак типа элемента Формат элемента Признак обязательности элемента Дополнительная информация
Код формы по КНД КНД А T(=7) ОК Типовой элемент <КНДТип>.
Принимает значение: 1166009
Код подтверждающего налогового органа КодНО А T(=4) ОК Типовой элемент <СОНОТип>
Коды из Классификатора системы обозначений налоговых органов
Сведения о получателе (отправителе) отчетности СвОтпр С   О Состав элемента представлен в табл. 4.3
Сведения о налогоплательщике, предоставившем отчетность СвНП С   О Состав элемента представлен в табл. 4.6
Сведения уведомления СведУвед С   О Состав элемента представлен в табл. 4.9

Таблица 4.3

Сведения о получателе (отправителе) отчетности (СвОтпр)

Наименование элемента Сокращенное наименование (код) элемента Признак типа элемента Формат элемента Признак обязательности элемента Дополнительная информация
Отправитель - юридическое лицо| ОтпрЮЛ С   О Состав элемента представлен в табл. 4.4
Отправитель - физическое лицо, представившее отчетность (в т.ч. индивидуальный предприниматель) ОтпрФЛ С   О Состав элемента представлен в табл. 4.5

Таблица 4.4

Отправитель - юридическое лицо (ОтпрЮЛ)

Наименование элемента Сокращенное наименование (код) элемента Признак типа элемента Формат элемента Признак обязательности элемента Дополнительная информация
Наименование организации НаимОрг А T(1-1000) О  
ИНН организации ИННЮЛ А T(=10) О Типовой элемент <ИННЮЛТип>
КПП КПП А T(=9) О Типовой элемент <КППТип>

Таблица 4.5

Отправитель - физическое лицо, представившее отчетность (в т.ч. индивидуальный предприниматель) (ОтпрФЛ)

Наименование элемента Сокращенное наименование (код) элемента Признак типа элемента Формат элемента Признак обязательности элемента Дополнительная информация
ИНН физического лица ИННФЛ А T(=12) Н Типовой элемент <ИННФЛТип>
Обязателен при наличии в полученном файле
Фамилия, имя, отчество физического лица ФИО С   О Типовой элемент <ФИОТип>.
Состав элемента представлен в табл. 4.13

Таблица 4.6

Сведения о налогоплательщике, предоставившем отчетность (СвНП)

Наименование элемента Сокращенное наименование (код) элемента Признак типа элемента Формат элемента Признак обязательности элемента Дополнительная информация
Налогоплательщик - юридическое лицо| НПЮЛ С   О Состав элемента представлен в табл. 4.7
Налогоплательщик - физическое лицо, представившее отчетность (в т.ч. индивидуальный предприниматель) НПФЛ С   О Состав элемента представлен в табл. 4.8

Таблица 4.7

Налогоплательщик - юридическое лицо (НПЮЛ)

Наименование элемента Сокращенное наименование (код) элемента Признак типа элемента Формат элемента Признак обязательности элемента Дополнительная информация
Наименование организации НаимОрг А T(1-1000) О  
ИНН организации ИННЮЛ А T(=10) О Типовой элемент <ИННЮЛТип>
КПП КПП А T(=9) О Типовой элемент <КППТип>

Таблица 4.8

Налогоплательщик - физическое лицо, представившее отчетность (в т.ч. индивидуальный предприниматель) (НПФЛ)

Наименование элемента Сокращенное наименование (код) элемента Признак типа элемента Формат элемента Признак обязательности элемента Дополнительная информация
ИНН физического лица ИННФЛ А T(=12) Н Типовой элемент <ИННФЛТип>
Указывается при наличии в поступившей декларации (расчете)
Фамилия, имя, отчество физического лица ФИО С   О Типовой элемент <ФИОТип>.
Состав элемента представлен в табл. 4.13

Таблица 4.9

Сведения уведомления (СведУвед)

Наименование элемента Сокращенное наименование (код) элемента Признак типа элемента Формат элемента Признак обязательности элемента Дополнительная информация
Общие сведения уведомления ОбщСвУвед С   О Состав элемента представлен в табл. 4.10
Предназначен для указания общих сведений по результатам обработки сведений, включенных в файл обмена
Рекомендация (предупреждение) налогоплательщику РекНал П T(0-) НМ Предназначен для указания рекомендаций (предупреждений) налогоплательщику о ситуациях, выявленных при обработке сведений, включенных в файла обмена и не приводящих к необходимости уточнения предоставленной налогоплательщиком отчетности
Выявленные ошибки по файлам ВыявлОшФайл С   ОМ Состав элемента представлен в табл. 4.11

Таблица 4.10

Общие сведения уведомления (ОбщСвУвед)

Наименование элемента Сокращенное наименование (код) элемента Признак типа элемента Формат элемента Признак обязательности элемента Дополнительная информация
Имя обработанного файла ИмяОбрабФайла А T(1-150) О Содержит (повторяет) исходное имя основного файла, полученного в составе транспортного контейнера без расширения
Идентификатор обработанного файла ИдФайл А T(1-100) О Определяется из элемента "Идентификатор файла" поступившего на обработку файла (основного)
Идентификатор обработанного документа (обязателен для форматов версий 2, 3, 4) ИдДок А T(1-36) Н Обязателен для файлов, сформированных в соответствии с требованиями формата версии 2.3, 4
Дата приема файла в налоговом органе ДатаПрием А T(=10) О Типовой элемент <ДатаТип>
Дата в формате ДД.ММ.ГГГГ
Название программного комплекса, осуществившего проверку отчетности ПрогрКомпл А T(1-80) О  
Регистрационный номер отчетности в налоговом органе РегНом А T(1-50) О  
Код формы отчетности по КНД КНД А T(=7) ОК Типовой элемент <КНДТип>
Код из Классификатора налоговой документации
Наименование формы отчетности НаимОтч А T(1-500) О  
Номер корректировки (0 - первичный, 1 - 999 - корректирующий) или вид документа НомКорр А T(1-3) О  
Отчетный год ОтчетГод А   О Типовой элемент <xs:gYear>
Код отчетного (налогового) периода Период А T(1-2) НК Не указывается для отчетности, не требующей указания отчетного (налогового) периода
Наименование налогового (отчетного) периода ПериодНаим А T(1-100) Н Не указывается для отчетности, не требующей указания отчетного (налогового) периода
Регистрационный номер уведомления в налоговом органе РегНомУвед А T(=20) О  
Дата формирования уведомления ДатаФормУвед А T(=10) О Типовой элемент <ДатаТип>
Дата в формате ДД.ММ.ГГГГ
Код обработки обобщенный КодОшОб А T(=10) НК По классификатору ошибок КОФО Обязателен при идентификации ошибки по указанному классификатору
Текст обработки обобщенный ТекстОшОб П T(0-) О Сведения представляются как раздел CDATA Текстовая строка, представленная в соответствии с рекомендациями XML 1.0

Таблица 4.11

Выявленные ошибки по файлам (ВыявлОшФайл)

Наименование элемента Сокращенное наименование (код) элемента Признак типа элемента Формат элемента Признак обязательности элемента Дополнительная информация
Имя файла, в котором обнаружены ошибки ИмяОбрабФайла П T(1-150) О Имя файла, в котором обнаружены ошибки. (Имя файла без расширения) Файл из состава сведений, включенных в транспортный контейнер
Сведения по выявленным ошибкам в файле СвПоОшибке С   ОМ Состав элемента представлен в табл. 4.12

Таблица 4.12

Сведения по выявленным ошибкам в файле (СвПоОшибке)

Наименование элемента Сокращенное наименование (код) элемента Признак типа элемента Формат элемента Признак обязательности элемента Дополнительная информация
Местоположение ошибочного элемента в файле ПолОшЭл А T(1-1000) Н В соответствии с требованиями выражения XPath указываются через символ "/" наименования родительских элементов, определяющих путь к "ошибочному" элементу, включая наименование ошибочного элемента (указывается последним в последовательности элементов). Номер реализации родительского элемента на пути к элементу, в котором обнаружена ошибка, а также "ошибочного" элемента указывается в квадратных скобках
Ошибочное значение показателя ЗнЭлем А T(1-1000) Н Обязателен при возможности определения ошибочного показателя
Код ошибки КодОшибки А T(=10) НК Код ошибки в соответствии с Классификатором ошибок, форматно-логического контроля Обязателен при идентификации ошибки по указанному классификатору
Текст сообщения об ошибке ТекстОш П T(0-) О Сведения представляются как раздел CDATA
Текстовая строка, представленная в соответствии с рекомендациями XML 1.0
Дополнительные сведения об ошибке ИдОш П T(0-) Н Сведения представляются как раздел CDATA
          Текстовая строка, включающая последовательность наименований и значений элементов, идентифицирующих местоположение ошибки в файле обмена до ошибочного "элемента"
          При идентификации ошибки обязательным является элемент <ПолОшЭл> или <ИдОш>

Таблица 4.13

Фамилия, имя, отчество физического лица (ФИОТип)

Наименование элемента Сокращенное наименование (код) элемента Признак типа элемента Формат элемента Признак обязательности элемента Дополнительная информация
Фамилия Фамилия А T(1-60) О  
Имя Имя А T(1-60) О  
Отчество Отчество А T(1-60) Н  

Приложение N 3

УТВЕРЖДЕН
Приказом ФНС России
от "__" ______ 2010 г. N ______

ФФОРМАТ ПРЕДСТАВЛЕНИЯ СВЕДЕНИЙ КВИТАНЦИИ О ПРИЕМЕ НАЛОГОВОЙ ДЕКЛАРАЦИИ (РАСЧЕТА) В ЭЛЕКТРОННОЙ ФОРМЕ

(в ред. Приказа ФНС РФ от 12.12.2014 N ММВ-7-6/642@)

1. ОБЩИЕ СВЕДЕНИЯ

1. Настоящий формат описывает требования к XML файлам (далее - файлам обмена) передачи в электронной форме сведений квитанции о приеме налоговой декларации (расчета) в налоговые органы.

2. Номер версии настоящего формата 5.04, часть XCV.

II. ОПИСАНИЕ ФАЙЛА ОБМЕНА

3. Имя файла обмена должно иметь следующий вид:

R_T_A_K_O_GGGGMMDD_N, где:

R_T - префикс файла обмена, где:

R принимает значение "KV" (принадлежность передаваемых сведений к квитанции о приеме отчетности); T - принимает значение префикса <1> полученного файла без разделителя (для форматов версии 4.0, 5.0). В случае, когда в составе транспортного контейнера получен набор логически связанных документов (файлов), T принимает значение префикса основного <2> из полученных файлов;

<1> Префикс (в соответствии с приказом ФНС России от 18.07.2008 ММ-3-6/321@) - элемент в имени файла, обозначающий принадлежность информации файла обмена к определенному виду (R) и типу (T).

<2> Принадлежность файла обмена к основному в составе транспортного контейнера определяется при описании документооборота по представлению рассматриваемых сведений. Так при получении в составе транспортного контейнера отчетности и доверенности к ней основным файлом считается отчетность и префикс файла извещения, например, для налоговой декларация по транспортному налогу принимает значение IV_NOTRAND.

A_K - идентификатор получателя информации, где: A - идентификатор получателя информации, K - идентификатор конечного получателя (получателя квитанции о приеме - участника информационного обмена, сформировавшего файл, в ответ на который сформирована квитанция о приеме <1>).

<1> Передача файла от отправителя к конечному получателю (K) может осуществляться в несколько этапов через другие (промежуточные) налоговые органы. Такие налоговые органы (осуществляющие передачу на промежуточных этапах) обозначаются идентификатором A. В случае передачи файла от отправителя к конечному получателю без промежуточных этапов (т.е. при отсутствии налоговых органов, осуществляющих передачу на промежуточных этапах) значения идентификаторов A и K совпадают.

Идентификатор A имеет вид:

для организаций - девятнадцатиразрядный код (идентификационный номер налогоплательщика (далее - ИНН) и код причины постановки на учет (далее - КПП) организации (обособленного подразделения);

для физических лиц - двенадцатиразрядный код (ИНН физического лица, при наличии. При отсутствии ИНН - последовательность из двенадцати нулей);

для налоговых органов - четырехразрядный код (код налогового органа в соответствии с классификатором "Система обозначения налоговых органов" (СОНО);

Идентификатор K имеет вид:

для организаций - девятнадцатиразрядный код (идентификационный номер налогоплательщика (далее - ИНН) и код причины постановки на учет (далее - КПП) организации (обособленного подразделения);

для физических лиц - двенадцатиразрядный код (ИНН физического лица, при наличии. При отсутствии ИНН - последовательность из двенадцати нулей);

O - идентификатор отправителя информации (квитанции о приеме) - четырехразрядный код налогового органа по СОНО;

GGGG - год формирования передаваемого файла, MM - месяц, DD - день;

N - идентификационный номер файла. (Длина - от 1 до 36 знаков. Идентификационный номер файла должен обеспечивать уникальность файла).

Расширение имени файла - xml. Расширение имени файла может указываться как строчными, так и прописными буквами.

Параметры первой строки файла обмена

Первая строка XML файла должна иметь следующий вид:

<?xml version ="1.0" encoding ="windows-1251"?>

Имя файла, содержащего схему файла обмена

Имя файла, содержащего XSD схему файла обмена, должно иметь следующий вид:

KV_OTCH_1_095_00_05_04_xx, где xx - номер версии схемы.

Расширение имени файла - xsd.

XML схема файла обмена приводится отдельным файлом.

4. Логическая модель файла обмена представлена в виде диаграммы структуры файла обмена на рисунке 1 настоящего формата. Элементами логической модели файла обмена являются элементы и атрибуты XML файла. Перечень структурных элементов логической модели файла обмена и сведения о них приведены в таблицах 4.1 - 4.11 настоящего формата.

Для каждого структурного элемента логической модели файла обмена приводятся следующие сведения:

наименование элемента. Приводится полное наименование элемента <1>;

<1> В строке таблицы могут быть описаны несколько элементов, наименования которых разделены символом "|". Такая форма записи применяется в случае возможного наличия в файле обмена только одного элемента из описанных в этой строке.

сокращенное наименование (код) элемента. Приводится сокращенное наименование элемента. Синтаксис сокращенного наименования должен удовлетворять спецификации XML;

признак типа элемента. Может принимать следующие значения: "С" - сложный элемент логической модели (содержит вложенные элементы), "П" - простой элемент логической модели, реализованный в виде элемента XML файла, "А" - простой элемент логической модели, реализованный в виде атрибута элемента XML файла. Простой элемент логической модели не содержит вложенные элементы;

формат элемента. Формат элемента представляется следующими условными обозначениями: T - символьная строка; N - числовое значение (целое или дробное).

Формат символьной строки указывается в виде T(n-k) или T(=k), где: n - минимальное количество знаков, k - максимальное количество знаков, символ "-" - разделитель, символ "=" означает фиксированное количество знаков в строке. В случае, если минимальное количество знаков равно 0, формат имеет вид T(0-k). В случае, если максимальное количество знаков неограничено, формат имеет вид Т(n-).

Формат числового значения указывается в виде N (m.k), где: m - максимальное количество знаков в числе, включая знак (для отрицательного числа), целую и дробную часть числа без разделяющей десятичной точки, k - максимальное число знаков дробной части числа. Если число знаков дробной части числа равно 0 (то есть число целое), то формат числового значения имеет вид N(m).

Для простых элементов, являющихся базовыми в XML (определенными в сети интернет по электронному адресу: http://www.w3.org/TR/xmlschema-0), например, элемент с типом "date", поле "Формат элемента" не заполняется. Для таких элементов в поле "Дополнительная информация" указывается тип базового элемента;

признак обязательности элемента определяет обязательность присутствия элемента (совокупности наименования элемента и его значения) в файле обмена. Признак обязательности элемента может принимать следующие значения: "О" - наличие элемента в файле обмена обязательно; "Н" - присутствие элемента в файле обмена необязательно, то есть элемент может отсутствовать. Если элемент принимает ограниченный перечень значений (по классификатору, кодовому словарю и тому подобному), то признак обязательности элемента дополняется символом "К". Например, "ОК". В случае, если количество реализаций элемента может быть более одной, то признак обязательности элемента дополняется символом "М". Например, "НМ", "ОКМ".

К вышеперечисленным признакам обязательности элемента может добавляться значение "У" в случае описания в XML схеме условий, предъявляемых к элементу в файле обмена, описанных в графе "Дополнительная информация". Например, "НУ", "ОКУ";

дополнительная информация содержит, при необходимости, требования к элементу файла обмена, не указанные ранее. Для сложных элементов указывается ссылка на таблицу, в которой описывается состав данного элемента. Для элементов, принимающих ограниченный перечень значений из классификатора (кодового словаря и тому подобного), указывается соответствующее наименование классификатора (кодового словаря и тому подобного) или приводится перечень возможных значений. Для классификатора (кодового словаря и тому подобного) может указываться ссылка на его местонахождение. Для элементов, использующих пользовательский тип данных, указывается наименование типового элемента.

Рисунок 1. Диаграмма структуры файла обмена

Таблица 4.1

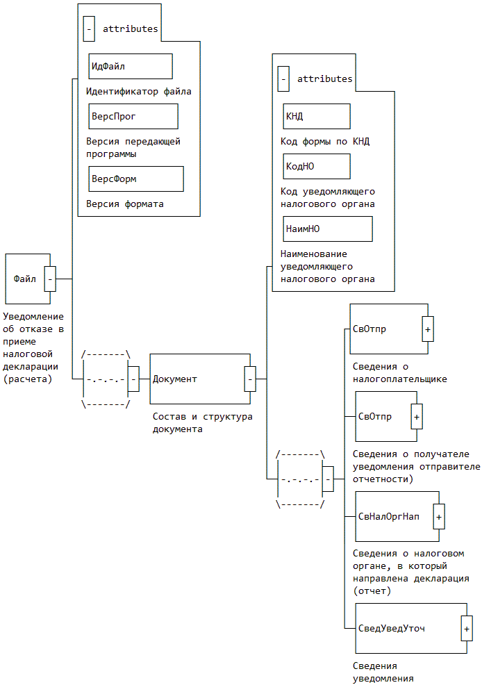
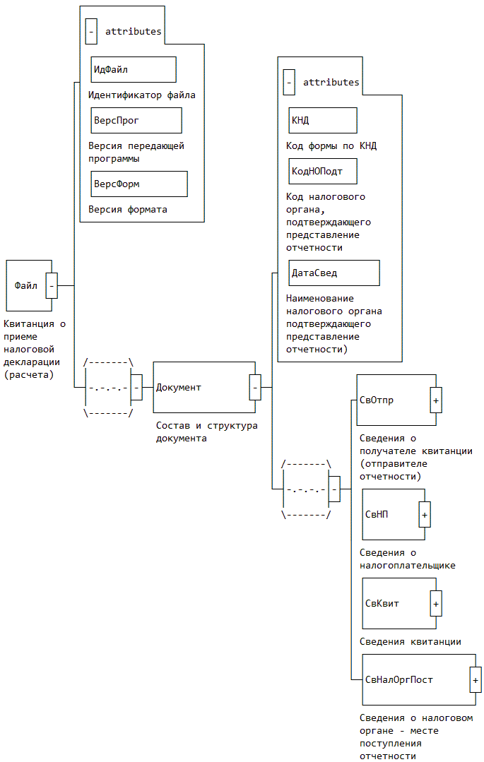
Квитанция о приеме налоговой декларации (расчета) (Файл)

Наименование элемента Сокращенное наименование (код) элемента Признак типа элемента Формат элемента Признак обязательности элемента Дополнительная информация
Идентификатор файла ИдФайл А T(1-150) О Содержит (повторяет) имя сформированного отправителем файла без расширения
Версия передающей программы ВерсПрог А T(1-40) О
Версия формата ВерсФорм А T(1-5) О Принимает значение: 5.04
Состав и структура документа Документ С О Состав элемента представлен в табл. 4.2

Таблица 4.2

Состав и структура документа (Документ)

Наименование элемента Сокращенное наименование (код) элемента Признак типа элемента Формат элемента Признак обязательности элемента Дополнительная информация
Код формы по КНД КНД А T(=7) ОК Типовой элемент <КНДТип>.
Принимает значение: 1166002
Код налогового органа, подтверждающего представление отчетности КодНОПодт А T(=4) ОК Типовой элемент <СОНОТип>.
Принимает значение в соответствии с классификатором "Система обозначений налоговых органов"
Наименование налогового органа подтверждающего представление отчетности НаимНОПодт А T(1-1000) О
Сведения о получателе квитанции (отправителе отчетности) СвОтпр С О Состав элемента представлен в табл. 4.3
Сведения о налогоплательщике СвНП С О Состав элемента представлен в табл. 4.6
Сведения квитанции СвКвит С О Состав элемента представлен в табл. 4.9
Сведения о налоговом органе - месте поступления отчетности СвНалОргПост С О Состав элемента представлен в табл. 4.10

Таблица 4.3

Сведения о получателе квитанции (отправителе отчетности) (СвОтпр)

Наименование элемента Сокращенное наименование (код) элемента Признак типа элемента Формат элемента Признак обязательности элемента Дополнительная информация
Отправитель - юридическое лицо | ОтпрЮЛ С О Состав элемента представлен в табл. 4.4
Отправитель - физическое лицо, представившее отчетность (в том числе индивидуальный предприниматель) ОтпрФЛ С О Состав элемента представлен в табл. 4.5

Таблица 4.4

Отправитель - юридическое лицо (ОтпрЮЛ)

Наименование элемента Сокращенное наименование (код) элемента Признак типа элемента Формат элемента Признак обязательности элемента Дополнительная информация
Наименование организации НаимОрг А T(1-1000) О
ИНН организации ИННЮЛ А T(=10) О Типовой элемент <ИННЮЛТип>
КПП КПП А T(=9) О Типовой элемент <КППТип>

Таблица 4.5

Отправитель - физическое лицо, представившее отчетность (в том числе индивидуальный предприниматель) (ОтпрФЛ)

Наименование элемента Сокращенное наименование (код) элемента Признак типа элемента Формат элемента Признак обязательности элемента Дополнительная информация
ИНН физического лица ИННФЛ А T(=12) Н Типовой элемент <ИННФЛТип>.
Указывается при наличии в полученном файле
Фамилия, имя, отчество физического лица ФИО С О Типовой элемент <ФИОТип>.
Состав элемента представлен в табл. 4.11

Таблица 4.6

Сведения о налогоплательщике (СвНП)

Наименование элемента Сокращенное наименование (код) элемента Признак типа элемента Формат элемента Признак обязательности элемента Дополнительная информация
Налогоплательщик - юридическое лицо | НПЮЛ С О Состав элемента представлен в табл. 4.7
Налогоплательщик - физическое лицо, представившее отчетность (в том числе индивидуальный предприниматель) НПФЛ С О Состав элемента представлен в табл. 4.8

Таблица 4.7

Налогоплательщик - юридическое лицо (НПЮЛ)

Наименование элемента Сокращенное наименование (код) элемента Признак типа элемента Формат элемента Признак обязательности элемента Дополнительная информация
Наименование организации НаимОрг А T(1-1000) О
ИНН организации ИННЮЛ А T(=10) О Типовой элемент <ИННЮЛТип>
КПП КПП А T(=9) О Типовой элемент <КППТип>

Таблица 4.8

Налогоплательщик - физическое лицо, представившее отчетность (в том числе индивидуальный предприниматель) (НПФЛ)

Наименование элемента Сокращенное наименование (код) элемента Признак типа элемента Формат элемента Признак обязательности элемента Дополнительная информация
ИНН физического лица ИННФЛ А T(=12) Н Типовой элемент <ИННФЛТип>.
Элемент обязателен при наличии ИНН у физического лица
Фамилия, имя, отчество физического лица ФИО С О Типовой элемент <ФИОТип>.
Состав элемента представлен в табл. 4.11

Таблица 4.9

Сведения квитанции (СвКвит)

Наименование элемента Сокращенное наименование (код) элемента Признак типа элемента Формат элемента Признак обязательности элемента Дополнительная информация
Имя обработанного файла ИмяОбрабФайла П T(1-150) ОМ Содержит (повторяет) исходное имя файла без расширения
Дата представления налоговой декларации (расчета) ДатаПредст А T(=10) О Типовой элемент <ДатаТип>.
Дата в формате ДД.ММ.ГГГГ
Время представления налоговой декларации (расчета) ВремПредст А T(=8) О Типовой элемент <ВремяТип>.
Время в формате ЧЧ.ММ.СС.
Время указывается в диапазоне
00.00.00 - 23.59.59
Код формы отчетности по КНД КНД А T(=7) ОК Типовой элемент <КНДТип>.
Код декларации (расчета) в соответствии с Классификатором налоговой документации
Наименование формы отчетности НаимОтч А T(1-500) О
Вид документа (Номер корректировки (0 - первичный, 1-999 - корректирующий)) НомКорр А T(1-3) О Вид документа (Номер корректировки) в зависимости от представленной налоговой декларации (расчета)
Код отчетного (налогового) периода Период А T(1-2) Н Не указывается для отчетности, не требующей указания отчетного (налогового) периода
Наименование налогового (отчетного) периода ПериодНаим А T(1-100) Н Не указывается для отчетности, не требующей указания отчетного (налогового) периода
Отчетный год ОтчетГод А О Типовой элемент <xs:gYear>.
Год в формате ГГГГ
Дата поступления налоговой декларации (расчета) ДатаПост А T(=10) О Типовой элемент <ДатаТип>.
Дата в формате ДД.ММ.ГГГГ
Дата принятия декларации (расчета) налоговым органом ДатаПрин А T(=10) О Типовой элемент <ДатаТип>.
Дата в формате ДД.ММ.ГГГГ
Регистрационный номер отчетности в налоговом органе РегНом А T(1-50) О
Название программного комплекса, осуществившего проверку отчетности ПрогрКомпл А T(1-80) О

Таблица 4.10

Сведения о налоговом органе - месте поступления отчетности (СвНалОргПост)

Наименование элемента Сокращенное наименование (код) элемента Признак типа элемента Формат элемента Признак обязательности элемента Дополнительная информация
Код налогового органа КодНО А T(=4) ОК Типовой элемент <СОНОТип>.
Принимает значение в соответствии с классификатором "Система обозначений налоговых органов"
Наименование налогового органа НаимНО А T(1-1000) О

Таблица 4.11

Фамилия, имя, отчество (ФИОТип)

Наименование элемента Сокращенное наименование (код) элемента Признак типа элемента Формат элемента Признак обязательности элемента Дополнительная информация
Фамилия Фамилия А T(1-60) О
Имя Имя А T(1-60) О
Отчество Отчество А T(1-60) Н Элемент обязателен при наличии

Приложение N 4

УТВЕРЖДЕН
Приказом ФНС России
от "__" ______ 2010 г. N ______

ФОРМАТ ПРЕДСТАВЛЕНИЯ СВЕДЕНИЙ ПОДТВЕРЖДЕНИЯ ДАТЫ ОТПРАВКИ НАЛОГОПЛАТЕЛЬЩИКОМ (ПРЕДСТАВИТЕЛЕМ) ДЕКЛАРАЦИИ (РАСЧЕТА) В ЭЛЕКТРОННОМ ВИДЕ (ВЕРСИЯ 5.03)

ЧАСТЬ XCVI

1. ОБЩИЕ СВЕДЕНИЯ

1.1. Назначение

Настоящий документ описывает требования к XML файлам передачи в электронном виде сведений подтверждения даты отправки налогоплательщиком (представителем) декларации (расчета). (Далее - файл "Подтверждение даты отправки".)

1.2. Основание разработки

Настоящая версия формата разработана в соответствии с требованиями Приказа ФНС России от 02.11.2009 N ММ-7-6/534@ "Об утверждении Методических рекомендаций по организации электронного документооборота при представлении налоговых деклараций (расчетов) в электронном виде по телекоммуникационным каналам связи".

2. ОПИСАНИЕ ФАЙЛА ОБМЕНА

2.1. Общие сведения по файлу обмена

Имя файла должно иметь следующий вид:

R_T_A_K_O_GGGGMMDD_N, где:

R_T - префикс, принимающий следующее значение для файла "Подтверждение даты отправки". R принимает значение "PO" (принадлежность передаваемых сведений к подтверждению даты отправки); T - принимает значение префикса <*> полученного файла. (Префикс полученного файла без разделителя для форматов версии 4.0, 5.0.) В случае, когда в составе транспортного контейнера получен набор логически связанных документов (файлов), T принимает значение префикса основного <**> из полученных файлов;

<*> Префикс (в соответствии с Приказом ФНС России от 18.07.2008 N ММ-3-6/321@) - элемент в имени файла, обозначающий принадлежность информации файла обмена к определенному виду (R) и типу (T).

<**> Принадлежность файла обмена к основному в составе транспортного контейнера определяется при описании документооборота по представлению рассматриваемых сведений. Так при получении в составе транспортного контейнера отчетности и доверенности к ней основным файлом считается отчетность и префикс файла уведомления, например, для налоговой декларации по транспортному налогу принимает значение PO_NOTRAND.

A_K - идентификатор получателя информации, где: A - идентификатор получателя подтверждения даты отправки (участник информационного обмена, сформировавшего файл, в ответ на который сформировано подтверждение даты отправки), K - дублирует значение идентификатора A.

Идентификатор A и K имеют вид:

- для организаций - девятнадцатиразрядный код (ИНН и КПП юридического лица);

- для физических лиц - двенадцатиразрядный код (ИНН физического лица, имеющего ИНН, при отсутствии ИНН - последовательность из двенадцати нулей)

- для налоговых органов - четырехразрядный код (код налогового органа по СОНО).

O - идентификатор отправителя информации, имеет вид:

- для специализированного оператора связи - трехзначный код специализированного оператора связи в соответствии с информационным ресурсом организатора сети ДУЦ ФНС России;

- для налоговых органов - четырехразрядный код (код налогового органа по СОНО);

GGGG - год формирования передаваемого файла, MM - месяц, DD - день;

N - идентификационный уникальный номер файла. (Длина - от 1 до 36 знаков. Идентификационный номер файла должен обеспечивать уникальность файла.)

Расширение имени файла - xml. Расширение имени файла может указываться как строчными так и прописными буквами.

Параметры первой строки файла обмена

Первая строка XML файла должна иметь следующий вид:

<?xml version="1.0" encoding = "windows-1251"?>

Имя файла, содержащего схему файла обмена

Имя файла схемы XML файла "Подтверждение даты отправки" должно иметь следующий вид:

PO_OTCH_1_096_00_05_03_xx, где xx - текущая версия схемы.

Расширение имени файла - xsd.

2.2. Логическая модель файла обмена

Логическая модель файла представлена в графическом виде в Разделе 3 на рис. 1. Элементами логической модели файла обмена являются элементы и атрибуты XML файла. Полный перечень структурных элементов логической модели файла и сведения о них приведены в Разделе 4.

Для каждого структурного элемента логической модели файла в Разделе 4 приводятся следующие сведения:

- Наименование элемента. Приводится полное наименование элемента.

- Сокращенное наименование элемента. Приводится сокращенное наименование элемента. Сокращенные наименования могут записываться буквами и цифрами.

- Признак типа элемента. Может принимать следующие значения: "С" - сложный элемент (имеющий вложенные); "П" - простой элемент (не имеющий вложенных); А - атрибут. Если для определения элемента используется пользовательский тип данных, наименование типа данных (типового элемента) указывается в графе "Дополнительные сведения".

- Формат элемента. Формат <*> представляется в условных обозначениях, которым соответствуют следующие значения: T - символьная строка; N - числовое значение (целое или дробное).

<*> При описании структуры формата файла обмена используются следующие металингвистические конструкции:

<> - метасимволы, используемые для выделения элементов структуры сообщения (логической модели);

| - метасимвол, означающий возможность выбора среди нескольких вариантов значений элемента металингвистической структуры.

Формат символьной строки указывается в виде T(n-k) или T(=k), где n - минимальное количество знаков в строке, k - максимальное количество знаков, символ "-" - разделитель, символ "=" означает фиксированное количество знаков в строке. В случае, если минимальное количество знаков равно 0, формат имеет вид T(0-k). В случае, если максимальное количество знаков неограниченно, формат имеет вид T(n-). В случае, если элемент неопределенной длины, формат имеет вид T.

Формат числового значения указывается в виде N(m.k), где m - максимальное количество знаков в числе, включая знак (для отрицательного числа), целую и дробную часть числа без разделяющей десятичной точки, а k - максимальное число знаков дробной части числа. Если число знаков дробной части числа равно 0 (т.е. число целое), то формат числового значения имеет вид N(m).

Для простых элементов, являющихся базовыми в XML (определенными в http://www.w3.org/TR/xmlschema-0), например, элемент с типом "date", поле "Формат элемента" не заполняется. Для таких элементов в поле "Дополнительная информация" указывается тип базового элемента.

- Признак обязательности элемента определяет обязательность наличия элемента в XML файле. Признак обязательности элемента может принимать следующие значения: "О" - обязательное наличие элемента (наименование элемента и его значение должны присутствовать в файле обмена); "Н" - присутствие элемента необязательно (наименование элемента и его значение в файле обмена могут отсутствовать). Если элемент может принимать ограниченный перечень значений (по классификатору, кодовому словарю и т.п.), то признак обязательности элемента дополняется символом "К". Например: "ОК". В случае если количество реализаций элемента может быть более одной, то признак обязательности элемента дополняется символом "М". Например: "ОМ, ОКМ".

- Дополнительная информация. Для сложных элементов указывается ссылка на таблицу, в которой описывается состав данного элемента. Для элементов, принимающих ограниченный перечень значений из классификатора (кодового словаря и т.п.), указывается соответствующее наименование классификатора (кодового словаря и т.п.) или приводится перечень возможных значений. Для классификатора (кодового словаря и т.п.) может указываться ссылка на его местонахождение. Для элементов, использующих пользовательский тип данных, указывается наименование типового элемента.

3. ДИАГРАММА ФАЙЛА ОБМЕНА

Рис. 1. Диаграмма структуры файла обмена (не приводится)

4. ПЕРЕЧЕНЬ СТРУКТУРНЫХ ЭЛЕМЕНТОВ ЛОГИЧЕСКОЙ МОДЕЛИ ФАЙЛА ОБМЕНА

Перечень структурных элементов логической модели файла обмена приведен в табл. 4.1 - 4.12.

Таблица 4.1

Подтверждение даты отправки электронного документа (Файл)

Наименование элемента Сокращенное наименование (код) элемента Признак типа элемента Формат элемента Признак обязательности элемента Дополнительная информация
Идентификатор файла ИдФайл А T(1-150) О Содержит (повторяет) имя сформированного файла (без расширения)
Версия передающей программы ВерсПрог А T(1-40) О  
Версия формата ВерсФорм А T(1-5) О Принимает значение: 5.03
Состав и структура документа Документ С   О Состав элемента представлен в табл. 4.2

Таблица 4.2

Состав и структура документа (Документ)

Наименование элемента Сокращенное наименование (код) элемента Признак типа элемента Формат элемента Признак обязательности элемента Дополнительная информация
Код формы по КНД КНД А T(=7) ОК Типовой элемент <КНДТип>. Принимает значение: 1166004
Организация, подтвердившая дату отправки ОргПодт С   О Состав элемента представлен в табл. 4.3
Сведения подтверждения СведПодтв С   О Состав элемента представлен в табл. 4.6
Сведения об отправителе документа СвОтпр С   О Типовой элемент <ОтпрПол>.
Состав элемента представлен в табл. 4.8
Сведения о получателе документа СвПолДок С   О Типовой элемент <ОтпрПол>.
Состав элемента представлен в табл. 4.8

Таблица 4.3

Организация, подтвердившая дату отправки (ОргПодт)

Наименование элемента Сокращенное наименование (код) элемента Признак типа элемента Формат элемента Признак обязательности элемента Дополнительная информация
Специализированный оператор связи, подтвердивший дату отправки | СпецОперат С   О Состав элемента представлен в табл. 4.4
Налоговый орган, подтвердивший дату отправки НО С   О Состав элемента представлен в табл. 4.5

Таблица 4.4

Специализированный оператор связи, подтвердивший дату отправки (СпецОперат)

Наименование элемента Сокращенное наименование (код) элемента Признак типа элемента Формат элемента Признак обязательности элемента Дополнительная информация
Наименование специализированного оператора связи НаимОрг А T(1-1000) О  
Идентификатор специализированного оператора связи ИденСОС А T(=3) О  

Таблица 4.5

Налоговый орган, подтвердивший дату отправки (НО)

Наименование элемента Сокращенное наименование (код) элемента Признак типа элемента Формат элемента Признак обязательности элемента Дополнительная информация
Код налогового органа КодНО А T(=4) ОК Типовой элемент <СОНОТип>
В соответствии с классификатором системы обозначений налоговых органов
Наименование налогового органа НаимНО А T(1-1000) О  

Таблица 4.6

Сведения подтверждения (СведПодтв)

Наименование элемента Сокращенное наименование (код) элемента Признак типа элемента Формат элемента Признак обязательности элемента Дополнительная информация
Дата отправки ДатаОтпр А T(=10) О Типовой элемент <ДатаТип>
Дата в формате ДД.ММ.ГГГГ
Время отправки ВремяОтпр А T(=8) О Типовой элемент <ВремяТип>
Время в формате ЧЧ.ММ.СС Время указывается в диапазоне 00.00.00 - 23.59.59
Сведения по отправленным файлам СведОтпрФайл С   ОМ Состав элемента представлен в табл. 4.7

Таблица 4.7

Сведения по отправленным файлам (СведОтпрФайл)

Наименование элемента Сокращенное наименование (код) элемента Признак типа элемента Формат элемента Признак обязательности элемента Дополнительная информация
Имя поступившего файла ИмяПостФайла А T(1-150) О Имя поступившего файла без расширения
ЭЦП под полученным файлом ЭЦППолФайл П T(1-) ОМ Содержимое ЭЦП представляется в Base64кодировке.

Таблица 4.8

Сведения по участнику электронного обмена (ОтпрПол)

Наименование элемента Сокращенное наименование (код) элемента Признак типа элемента Формат элемента Признак обязательности элемента Дополнительная информация
Электронный адрес отправителя (получателя) (идентификатор абонента) E-mail А T(1-46) О  
Отправитель (получатель) - юридическое лицо | ОтпрЮЛ С     Состав элемента представлен в табл. 4.9
Отправитель (получатель) - физическое лицо (в т.ч. индивидуальный предприниматель) | ОтпрФЛ С   О Состав элемента представлен в табл. 4.10
Отправитель (получатель) - налоговый орган ОтпрНО С   О Состав элемента представлен в табл. 4.11

Таблица 4.9

Отправитель - юридическое лицо (ОтпрЮЛ)

Наименование элемента Сокращенное наименование (код) элемента Признак типа элемента Формат элемента Признак обязательности элемента Дополнительная информация
Наименование организации НаимОрг А T(1-1000) О  
ИНН организации ИННЮЛ А T(=10) О Типовой элемент <ИННЮЛТип>
КПП КПП А T(=9) О Типовой элемент <КППТип>

Таблица 4.10

Отправитель - физическое лицо (в т.ч. индивидуальный предприниматель) (ОтпрФЛ)

Наименование элемента Сокращенное наименование (код) элемента Признак типа элемента Формат элемента Признак обязательности элемента Дополнительная информация
ИНН физического лица ИННФЛ А T(=12) Н Типовой элемент <ИННФЛТип>
Обязателен при наличии
Фамилия, имя, отчество физического лица ФИО С   О Типовой элемент <ФИОТип>.
Состав элемента представлен в табл. 4.12

Таблица 4.11

Отправитель - налоговый орган (ОтпрНО)

Наименование элемента Сокращенное наименование (код) элемента Признак типа элемента Формат элемента Признак обязательности элемента Дополнительная информация
Код налогового органа КодНО А T(=4) ОК Типовой элемент <СОНОТип>
В соответствии с классификатором системы обозначений налоговых органов
Наименование налогового органа НаимНО А T(1-1000) О  

Таблица 4.12

Фамилия, имя, отчество физического лица (ФИОТип)

Наименование элемента Сокращенное наименование (код) элемента Признак типа элемента Формат элемента Признак обязательности элемента Дополнительная информация
Фамилия Фамилия А T(1-60) О  
Имя Имя А T(1-60) О  
Отчество Отчество А T(1-60) Н  

Приложение N 5

УТВЕРЖДЕН
Приказом ФНС России
от "__" ______ 2010 г. N ______

ФОРМАТ ПРЕДСТАВЛЕНИЯ СВЕДЕНИЙ УВЕДОМЛЕНИЯ ОБ ОТКАЗЕ В ПРИЕМЕ НАЛОГОВОЙ ДЕКЛАРАЦИИ (РАСЧЕТА) В ЭЛЕКТРОННОЙ ФОРМЕ

(в ред. Приказов ФНС РФ от 12.12.2014 N ММВ-7-6/642@, от 17.03.2015 N ММВ-7-6/112@)

1. ОБЩИЕ СВЕДЕНИЯ

1. Настоящий формат описывает требования к XML файлам (далее - файлам обмена) передачи в электронной форме сведений уведомления об отказе в приеме налоговой декларации (расчета) в налоговые органы.

2. Номер версии настоящего формата 5.04, часть XCVII.

II. ОПИСАНИЕ ФАЙЛА ОБМЕНА

3. Имя файла обмена должно иметь следующий вид:

R_T_A_K_O_GGGGMMDD_N, где:

R_T - префикс файла обмена, где:

R принимает значение "UO" (принадлежность передаваемых сведений к уведомлению об отказе); Т - принимает значение префикса <1> полученного файла без разделителя (для форматов версии 4.0, 5.0). В случае, когда в составе транспортного контейнера получен набор логически связанных документов (файлов), T принимает значение префикса основного <2> из полученных файлов;

<1> Префикс (в соответствии с приказом ФНС России от 18.07.2008 ММ-3-6/321@) - элемент в имени файла, обозначающий принадлежность информации файла обмена к определенному виду (R) и типу (T).

<2> Принадлежность файла обмена к основному в составе транспортного контейнера определяется при описании документооборота по представлению рассматриваемых сведений. Так при получении в составе транспортного контейнера отчетности и доверенности к ней основным файлом считается отчетность и префикс файла извещения, например, для налоговой декларация по транспортному налогу принимает значение IV_NOTRAND.

A_K - идентификатор получателя информации, где: A - идентификатор получателя информации, K - идентификатор конечного получателя (получателя уведомления об отказе - участника информационного обмена, сформировавшего файл, в ответ на который сформировано уведомление об отказе <1>).

<1> Передача файла от отправителя к конечному получателю (K) может осуществляться в несколько этапов через другие (промежуточные) налоговые органы. Такие налоговые органы (осуществляющие передачу на промежуточных этапах) обозначаются идентификатором A. В случае передачи файла от отправителя к конечному получателю без промежуточных этапов (т.е. при отсутствии налоговых органов, осуществляющих передачу на промежуточных этапах) значения идентификаторов A и K совпадают.

Идентификатор A имеет вид:

для организаций - девятнадцатиразрядный код (идентификационный номер налогоплательщика (далее - ИНН) и код причины постановки на учет (далее - КПП) организации (обособленного подразделения);

для физических лиц - двенадцатиразрядный код (ИНН физического лица, при наличии. При отсутствии ИНН - последовательность из двенадцати нулей);

для налоговых органов - четырехразрядный код (код налогового органа в соответствии с классификатором "Система обозначения налоговых органов" (СОНО);

Идентификатор K имеет вид:

для организаций - девятнадцатиразрядный код (идентификационный номер налогоплательщика (далее - ИНН) и код причины постановки на учет (далее - КПП) организации (обособленного подразделения);

для физических лиц - двенадцатиразрядный код (ИНН физического лица, при наличии. При отсутствии ИНН - последовательность из двенадцати нулей);

O - идентификатор отправителя информации (уведомления об отказе) - четырехразрядный код налогового органа по СОНО;

GGGG - год формирования передаваемого файла, MM - месяц, DD - день;

N - идентификационный номер файла. (Длина - от 1 до 36 знаков. Идентификационный номер файла должен обеспечивать уникальность файла).

Расширение имени файла - xml. Расширение имени файла может указываться как строчными, так и прописными буквами.

Параметры первой строки файла обмена

Первая строка XML файла должна иметь следующий вид:

<?xml version ="1.0" encoding ="windows-1251"?>

Имя файла, содержащего схему файла обмена

Имя файла, содержащего XSD схему файла обмена, должно иметь следующий вид:

UO_OTCH_1_097_00_05_04_xx, где xx - номер версии схемы.

Расширение имени файла - xsd.

XML схема файла обмена приводится отдельным файлом.

4. Логическая модель файла обмена представлена в виде диаграммы структуры файла обмена на рисунке 1 настоящего формата. Элементами логической модели файла обмена являются элементы и атрибуты XML файла. Перечень структурных элементов логической модели файла обмена и сведения о них приведены в таблицах 4.1 - 4.15 настоящего формата.

Для каждого структурного элемента логической модели файла обмена приводятся следующие сведения:

наименование элемента. Приводится полное наименование элемента <1>;

<1> В строке таблицы могут быть описаны несколько элементов, наименования которых разделены символом "|". Такая форма записи применяется в случае возможного наличия в файле обмена только одного элемента из описанных в этой строке.

сокращенное наименование (код) элемента. Приводится сокращенное наименование элемента. Синтаксис сокращенного наименования должен удовлетворять спецификации XML;

признак типа элемента. Может принимать следующие значения: "С" - сложный элемент логической модели (содержит вложенные элементы), "П" - простой элемент логической модели, реализованный в виде элемента XML файла, "А" - простой элемент логической модели, реализованный в виде атрибута элемента XML файла. Простой элемент логической модели не содержит вложенные элементы;

формат элемента. Формат элемента представляется следующими условными обозначениями: T - символьная строка; N - числовое значение (целое или дробное).

Формат символьной строки указывается в виде T(n-k) или T(=k), где: n - минимальное количество знаков, k - максимальное количество знаков, символ "-" - разделитель, символ "=" означает фиксированное количество знаков в строке. В случае, если минимальное количество знаков равно 0, формат имеет вид T(0-k). В случае, если максимальное количество знаков неограничено, формат имеет вид Т(n-).

Формат числового значения указывается в виде N(m.k), где: m - максимальное количество знаков в числе, включая знак (для отрицательного числа), целую и дробную часть числа без разделяющей десятичной точки, k - максимальное число знаков дробной части числа. Если число знаков дробной части числа равно 0 (то есть число целое), то формат числового значения имеет вид N(m).

Для простых элементов, являющихся базовыми в XML (определенными в сети интернет по электронному адресу: http://www.w3.org/TR/xmlschema-0), например, элемент с типом "date", поле "Формат элемента" не заполняется. Для таких элементов в поле "Дополнительная информация" указывается тип базового элемента;

признак обязательности элемента определяет обязательность присутствия элемента (совокупности наименования элемента и его значения) в файле обмена. Признак обязательности элемента может принимать следующие значения: "О" - наличие элемента в файле обмена обязательно; "Н" - присутствие элемента в файле обмена необязательно, то есть элемент может отсутствовать. Если элемент принимает ограниченный перечень значений (по классификатору, кодовому словарю и тому подобному), то признак обязательности элемента дополняется символом "К". Например, "ОК". В случае, если количество реализаций элемента может быть более одной, то признак обязательности элемента дополняется символом "М". Например, "НМ", "ОКМ".

К вышеперечисленным признакам обязательности элемента может добавляться значение "У" в случае описания в XML схеме условий, предъявляемых к элементу в файле обмена, описанных в графе "Дополнительная информация". Например, "НУ", "ОКУ";

дополнительная информация содержит, при необходимости, требования к элементу файла обмена, не указанные ранее. Для сложных элементов указывается ссылка на таблицу, в которой описывается состав данного элемента. Для элементов, принимающих ограниченный перечень значений из классификатора (кодового словаря и тому подобного), указывается соответствующее наименование классификатора (кодового словаря и тому подобного) или приводится перечень возможных значений. Для классификатора (кодового словаря и тому подобного) может указываться ссылка на его местонахождение. Для элементов, использующих пользовательский тип данных, указывается наименование типового элемента.

Рисунок 1. Диаграмма структуры файла обмена

Таблица 4.1

Уведомление об отказе в приеме налоговой декларации (расчета) (Файл)

Наименование элемента Сокращенное наименование (код) элемента Признак типа элемента Формат элемента Признак обязательности элемента Дополнительная информация
Идентификатор файла ИдФайл А T(1-150) О Содержит (повторяет) имя сформированного отправителем файла без расширения
Версия передающей программы ВерсПрог А T(1-40) О
Версия формата ВерсФорм А T(1-5) О Принимает значение: 5.04
Состав и структура документа Документ С О Состав элемента представлен в табл. 4.2

Таблица 4.2

Состав и структура документа (Документ)

Наименование элемента Сокращенное наименование (код) элемента Признак типа элемента Формат элемента Признак обязательности элемента Дополнительная информация
Код формы по КНД КНД А T(=7) ОК Типовой элемент <КНДТип>.
Принимает значение: 1166006
Код уведомляющего налогового органа КодНО А T(=4) ОК Типовой элемент <СОНОТип>.
Принимает значение в соответствии с классификатором "Система обозначений налоговых органов"
Наименование уведомляющего налогового органа НаимНО А T(1-1000) О
Сведения о налогоплательщике СвНП С О Состав элемента представлен в табл. 4.3
Сведения о получателе уведомления (отправителе отчетности) СвОтпр С О Состав элемента представлен в табл. 4.6
Сведения о налоговом органе, в который направлена декларация (отчет) СвНалОргНап С О Состав элемента представлен в табл. 4.9
Сведения уведомления СведУведУточ С О Состав элемента представлен в табл. 4.10

Таблица 4.3

Сведения о налогоплательщике (СвНП)

Наименование элемента Сокращенное наименование (код) элемента Признак типа элемента Формат элемента Признак обязательности элемента Дополнительная информация
Налогоплательщик - юридическое лицо | НПЮЛ С О Состав элемента представлен в табл. 4.4
Налогоплательщик - физическое лицо (в том числе индивидуальный предприниматель) НПФЛ С О Состав элемента представлен в табл. 4.5

Таблица 4.4

Налогоплательщик - юридическое лицо (НПЮЛ)

Наименование элемента Сокращенное наименование (код) элемента Признак типа элемента Формат элемента Признак обязательности элемента Дополнительная информация
Наименование организации НаимОрг А T(1-1000) Н Обязателен при возможности форматно-логического контроля
ИНН организации ИННЮЛ А T(=10) Н Типовой элемент <ИННЮЛТип>.
Обязателен при возможности форматно-логического контроля
КПП КПП А T(=9) Н Типовой элемент <КППТип>.
Обязателен при возможности форматно-логического контроля

Таблица 4.5

Налогоплательщик - физическое лицо (в том числе индивидуальный предприниматель) (НПФЛ)

Наименование элемента Сокращенное наименование (код) элемента Признак типа элемента Формат элемента Признак обязательности элемента Дополнительная информация
ИНН физического лица ИННФЛ А T(=12) Н Типовой элемент <ИННФЛТип>.
Указывается при наличии в поступившей декларации (расчете) и при возможности форматно-логического контроля
Фамилия, имя, отчество физического лица ФИО С Н Типовой элемент <ФИОТип>.
Состав элемента представлен в табл. 4.15.
Обязателен при возможности форматно-логического контроля

Таблица 4.6

Сведения о получателе уведомления (отправителе отчетности) (СвОтпр)

Наименование элемента Сокращенное наименование (код) элемента Признак типа элемента Формат элемента Признак обязательности элемента Дополнительная информация
Отправитель - юридическое лицо | ОтпрЮЛ С О Состав элемента представлен в табл. 4.7
Отправитель физическое лицо (в том числе индивидуальный предприниматель) ОтпрФЛ С О Состав элемента представлен в табл. 4.8

Таблица 4.7

Отправитель - юридическое лицо (ОтпрЮЛ)

Наименование элемента Сокращенное наименование (код) элемента Признак типа элемента Формат элемента Признак обязательности элемента Дополнительная информация
Наименование организации НаимОрг А T(1-1000) Н
ИНН организации ИННЮЛ А T(=10) О Типовой элемент <ИННЮЛТип>
КПП КПП А T(=9) О Типовой элемент <КППТип>

Таблица 4.8

Отправитель физическое лицо (в том числе индивидуальный предприниматель) (ОтпрФЛ)

Наименование элемента Сокращенное наименование (код) элемента Признак типа элемента Формат элемента Признак обязательности элемента Дополнительная информация
ИНН физического лица ИННФЛ А T(=12) Н Типовой элемент <ИННФЛТип>.
Указывается при наличии в поступившей декларации (расчете)
Фамилия, имя, отчество физического лица ФИО С Н Типовой элемент <ФИОТип>.
Состав элемента представлен в табл. 4.15.
Указывается при наличии в поступившей декларации (расчете) и при возможности форматно-логического контроля

Таблица 4.9

Сведения о налоговом органе, в который направлена декларация (отчет) (СвНалОргНап)

Наименование элемента Сокращенное наименование (код) элемента Признак типа элемента Формат элемента Признак обязательности элемента Дополнительная информация
Код налогового органа КодНО А T(=4) ОК Типовой элемент <СОНОТип>.
Принимает значение в соответствии с классификатором "Система обозначений налоговых органов"
Наименование налогового органа НаимНО А T(1-1000) О

Таблица 4.10

Сведения уведомления (СведУведУточ)

Наименование элемента Сокращенное наименование (код) элемента Признак типа элемента Формат элемента Признак обязательности элемента Дополнительная информация
Общие сведения уведомления ОбщСвУвед С О Состав элемента представлен в табл. 4.11.
Предназначен для указания общих сведений по результатам обработки сведений, включенных в файл обмена
Перечень выявленных нарушений ПеречВыявНар С ОМ Состав элемента представлен в табл. 4.12
Выявленные нарушения по файлам ВыявлНарФайл С НМ Состав элемента представлен в табл. 4.13

Таблица 4.11

Общие сведения уведомления (ОбщСвУвед)

Наименование элемента Сокращенное наименование (код) элемента Признак типа элемента Формат элемента Признак обязательности элемента Дополнительная информация
Имя обработанного файла ИмяОбрабФайла П T(1-150) ОМ Содержит (повторяет) исходное имя файла без расширения
(в ред. Приказа ФНС РФ от 17.03.2015 N ММВ-7-6/112@)
Дата направления файла ДатаПредст А T(=10) О Типовой элемент <ДатаТип>.
Дата в формате ДД.ММ.ГГГГ
Время направления файла ВремПредст А T(=8) О Типовой элемент <ВремяТип>.
Время в формате ЧЧ.ММ.СС.
Время указывается в диапазоне
00.00.00 - 23.59.59
Дата поступления файла в налоговый орган ДатаПрием А T(=10) О Типовой элемент <ДатаТип>.
Дата в формате ДД.ММ.ГГГГ
Код формы отчетности по КНД КНД А T(=7) НК Типовой элемент <КНДТип>.
Код декларации (расчета) в соответствии с Классификатором налоговой документации.
Обязателен при возможности форматного контроля элемента в полученном файле
Наименование формы отчетности НаимОтч А T(1-500) Н Обязателен при возможности форматного контроля в полученном файле элемента КНД
Номер корректировки (0 - первичный, 1-999 - корректирующий) или вид документа НомКорр А T(1-3) Н Вид документа (Номер корректировки) в зависимости от представленной налоговой декларации (расчета).
Обязателен при возможности форматного контроля элемента в полученном файле
Отчетный год ОтчетГод А Н Типовой элемент <xs:gYear>.
Год в формате ГГГГ.
Обязателен при возможности форматного контроля элемента в полученном файле
Код отчетного (налогового) периода Период А T(1-2) Н Обязателен при возможности форматного контроля элемента в полученном файле.
Не указывается для отчетности, не требующей указания отчетного (налогового) периода
Версия формата ВерсФорм А T(1-7) Н
Название программного комплекса, осуществившего проверку отчетности ПрогрКомпл А T(1-80) О
Дата формирования уведомления ДатаФормУвед А T(=10) О Типовой элемент <ДатаТип>.
Дата в формате ДД.ММ.ГГГГ

Таблица 4.12

Перечень выявленных нарушений (ПеречВыявНар)

Наименование элемента Сокращенное наименование (код) элемента Признак типа элемента Формат элемента Признак обязательности элемента Дополнительная информация
Код ошибки КодОш П T(=10) ОК Принимает значение в соответствии с Классификатором ошибок форматно-логического контроля файлов
Сообщение об ошибке ТекстОш П T(0-) О Сведения представляются как раздел CDATA. Текстовая строка, представленная в соответствии с рекомендациями XML 1.0

Таблица 4.13

Выявленные нарушения по файлам (ВыявлНарФайл)

Наименование элемента Сокращенное наименование (код) элемента Признак типа элемента Формат элемента Признак обязательности элемента Дополнительная информация
Имя файла, в котором выявлены нарушения ИмяОбрабФайла П T(1-150) О Имя файла, в котором обнаружены ошибки (имя файла без расширения).
Файл из состава сведений, включенных в транспортный контейнер
Перечень выявленных нарушений ПеречВыявНар С ОМ Состав элемента представлен в табл. 4.14

Таблица 4.14

Перечень выявленных нарушений (ПеречВыявНар)

Наименование элемента Сокращенное наименование (код) элемента Признак типа элемента Формат элемента Признак обязательности элемента Дополнительная информация
Код ошибки КодОш П T(=10) ОК Принимает значение в соответствии с Классификатором ошибок форматно-логического контроля файлов
Сообщение об ошибке ТекстОш П T(0-) О Сведения представляются как раздел CDATA. Текстовая строка, представленная в соответствии с рекомендациями XML 1.0
Дополнительные сведения по ошибке ИдОш П T(0-) Н Сведения представляются как раздел CDATA. Текстовая строка, представленная в соответствии с рекомендациями XML 1.0

Таблица 4.15

Фамилия, имя, отчество (ФИОТип)

Наименование элемента Сокращенное наименование (код) элемента Признак типа элемента Формат элемента Признак обязательности элемента Дополнительная информация
Фамилия Фамилия А T(1-60) О
Имя Имя А T(1-60) О
Отчество Отчество А T(1-60) Н

Приложение N 6

УТВЕРЖДЕН
Приказом ФНС России
от "__" ______ 2010 г. N ______

ФОРМАТ ПРЕДСТАВЛЕНИЯ СВЕДЕНИЙ ИЗВЕЩЕНИЯ О ВВОДЕ СВЕДЕНИЙ, УКАЗАННЫХ В НАЛОГОВОЙ ДЕКЛАРАЦИИ (РАСЧЕТЕ) В ЭЛЕКТРОННОМ ВИДЕ (ВЕРСИЯ 5.03)

ЧАСТЬ XCVIII

1. ОБЩИЕ СВЕДЕНИЯ

1.1. Назначение

Настоящий документ описывает требования к XML файлам передачи в электронном виде сведений извещения о вводе сведений, указанных в налоговой декларации (расчете). (Далее - файл "Извещение о вводе сведений".)

1.2. Основание разработки

Настоящая версия формата разработана в соответствии с требованиями Приказа ФНС России от 02.11.2009 N ММ-7-6/534@ "Об утверждении Методических рекомендаций по организации электронного документооборота при представлении налоговых деклараций (расчетов) в электронном виде по телекоммуникационным каналам связи"

2. ОПИСАНИЕ ФАЙЛА ОБМЕНА

2.1. Общие сведения по файлу обмена

Имя файла должно иметь следующий вид:

R_T_A_K_O_GGGGMMDD_N, где:

R_T - префикс, принимающий следующее значение для файла "Извещение о вводе сведений". R принимает значение "IV" (принадлежность передаваемых сведений к извещению о вводе сведений); T - принимает значение префикса <*> полученного файла (Префикс полученного файла без разделителя для форматов версии 4.0, 5.0). В случае, когда в составе транспортного контейнера получен набор логически связанных документов (файлов), T принимает значение префикса основного <**> из полученных файлов;

<*> Префикс (в соответствии с Приказом ФНС России от 18.07.2008 N ММ-3-6/321@) - элемент в имени файла, обозначающий принадлежность информации файла обмена к определенному виду (R) и типу (T).

<**> Принадлежность файла обмена к основному в составе транспортного контейнера определяется при описании документооборота по представлению рассматриваемых сведений. Так при получении в составе транспортного контейнера отчетности и доверенности к ней основным файлом считается отчетность и префикс файла уведомления, например, для налоговой декларации по транспортному налогу принимает значение IV_NOTRAND.

A_K - идентификатор получателя информации, где: A - идентификатор получателя информации, где: A - идентификатор получателя, которому направляется файл обмена, K - идентификатор конечного получателя (получателя извещения о вводе - участника информационного обмена, сформировавшего файл, в ответ на который сформировано извещение о вводе <*>).

<*> Передача файла от отправителя к конечному получателю (K) может осуществляться в несколько этапов через другие (промежуточные) налоговые органы. Такие налоговые органы (осуществляющие передачу на промежуточных этапах) обозначаются идентификатором A. В случае передачи файла от отправителя к конечному получателю без промежуточных этапов (т.е. при отсутствии налоговых органов, осуществляющих передачу на промежуточных этапах) значения идентификаторов A и K совпадают.

Идентификатор A имеет вид:

- для организаций - девятнадцатиразрядный код (ИНН и КПП юридического лица);

- для физических лиц - двенадцатиразрядный код (ИНН физического лица, имеющего ИНН, при отсутствии ИНН - последовательность из двенадцати нулей);

- для налоговых органов четырехразрядный код налогового органа по СОНО.

Идентификатор K имеет вид:

- для организаций - девятнадцатиразрядный код (ИНН и КПП юридического лица);

- для физических лиц - двенадцатиразрядный код (ИНН физического лица, имеющего ИНН, при отсутствии ИНН - последовательность из двенадцати нулей);

O - идентификатор отправителя информации (извещения о вводе сведений) - код налогового органа по СОНО.

GGGG - год формирования передаваемого файла, MM - месяц, DD - день;

N - идентификационный уникальный номер файла. (Длина - от 1 до 36 знаков. Идентификационный номер файла должен обеспечивать уникальность файла.)

Расширение имени файла - xml. Расширение имени файла может указываться как строчными, так и прописными буквами.

Параметры первой строки файла обмена

Первая строка XML файла должна иметь следующий вид:

<?xml version="1.0" encoding = "windows-1251"?>

Имя файла, содержащего схему файла обмена

Имя файла схемы XML файла "Извещение о вводе сведений" должно иметь следующий вид:

IV_OTCH_1_098_00_05_03_xx, где xx - текущая версия схемы.

Расширение имени файла - xsd.

2.2. Логическая модель файла обмена

Логическая модель файла представлена в графическом виде в Разделе 3 на рис. 1. Элементами логической модели файла обмена являются элементы и атрибуты XML файла. Полный перечень структурных элементов логической модели файла приведен в Разделе 4.

Для каждого структурного элемента логической модели файла в Разделе 4 приводятся следующие сведения:

- Наименование элемента. Приводится полное наименование элемента.

- Сокращенное наименование элемента. Приводится сокращенное наименование элемента. Сокращенные наименования могут записываться буквами и цифрами.

- Признак типа элемента. Может принимать следующие значения: "С" - сложный элемент (имеющий вложенные), "П" - простой элемент (не имеющий вложенных); А - атрибут. Если для определения элемента используется пользовательский тип данных, наименование типа данных (типового элемента) указывается в графе "Дополнительные сведения".

- Формат элемента. Формат <*> представляется в условных обозначениях, которым соответствуют следующие значения: T - символьная строка; N - числовое значение (целое или дробное).

<*> При описании структуры формата файла обмена используются следующие металингвистические конструкции:

<> - метасимволы, используемые для выделения элементов структуры сообщения (логической модели);

| - метасимвол, означающий возможность выбора среди нескольких вариантов значений элемента металингвистической структуры.

Формат символьной строки указывается в виде T(n-k) или T(=k), где n - минимальное количество знаков в строке, k - максимальное количество знаков, символ "-" - разделитель, символ "=" означает фиксированное количество знаков в строке. В случае, если минимальное количество знаков равно 0, формат имеет вид T(0-k). В случае, если максимальное количество знаков неограниченно, формат имеет вид T(n-). В случае, если элемент неопределенной длины, формат имеет вид T.

Формат числового значения указывается в виде N(m.k), где m - максимальное количество знаков в числе, включая знак (для отрицательного числа), целую и дробную часть числа без разделяющей десятичной точки, а k - максимальное число знаков дробной части числа. Если число знаков дробной части числа равно 0 (т.е. число целое), то формат числового значения имеет вид N(m).

Для простых элементов, являющихся базовыми в XML (определенными в http://www.w3.org/TR/xmlschema-0), например, элемент с типом "date", поле "Формат элемента" не заполняется. Для таких элементов в поле "Дополнительная информация" указывается тип базового элемента.

- Признак обязательности элемента определяет обязательность наличия элемента в XML файле. Признак обязательности элемента может принимать следующие значения: "О" - обязательное наличие элемента (наименование элемента и его значение должны присутствовать в файле обмена); "Н" - присутствие элемента необязательно (наименование элемента и его значение в файле обмена могут отсутствовать). Если элемент может принимать ограниченный перечень значений (по классификатору, кодовому словарю и т.п.), то признак обязательности элемента дополняется символом "К". Например: "ОК". В случае если количество реализаций элемента может быть более одной, то признак обязательности элемента дополняется символом "М". Например: "ОМ, ОКМ".

- Дополнительная информация. Для сложных элементов указывается ссылка на таблицу, в которой описывается состав данного элемента. Для элементов, принимающих ограниченный перечень значений из классификатора (кодового словаря и т.п.), указывается соответствующее наименование классификатора (кодового словаря и т.п.) или приводится перечень возможных значений. Для классификатора (кодового словаря и т.п.) может указываться ссылка на его местонахождение. Для элементов, использующих пользовательский тип данных, указывается наименование типового элемента.

3. ДИАГРАММА ФАЙЛА ОБМЕНА

Рис. 1. Диаграмма структуры файла обмена (не приводится)

4. ПЕРЕЧЕНЬ СТРУКТУРНЫХ ЭЛЕМЕНТОВ ЛОГИЧЕСКОЙ МОДЕЛИ ФАЙЛА ОБМЕНА

Перечень структурных элементов логической модели файла обмена приведен в табл. 4.1 - 4.10.

Таблица 4.1

Извещения о вводе сведений, указанных в налоговой декларации (расчете) (Файл)

Наименование элемента Сокращенное наименование (код) элемента Признак типа элемента Формат элемента Признак обязательности элемента Дополнительная информация
Идентификатор файла ИдФайл А T(1-150) О Содержит (повторяет) имя сформированного файла без расширения
Версия передающей программы ВерсПрог А T(1-40) О  
Версия формата ВерсФорм А T(1-5) О Принимает значение: 5.03
Состав и структура документа Документ С   О Состав элемента представлен в табл. 4.2

Таблица 4.2

Состав и структура документа (Документ)

Наименование элемента Сокращенное наименование (код) элемента Признак типа элемента Формат элемента Признак обязательности элемента Дополнительная информация
Код формы по КНД КНД А T(=7) ОК Типовой элемент <КНДТип>.
Принимает значение: 1166007
Сведения о получателе извещения (отправителе отчетности) СвПол С   О Состав элемента представлен в табл. 4.3
Код налогового органа, подтверждающего ввод отчетности КодНоОтпр П T(=4) ОК Типовой элемент <СОНОТип>
Код налогового органа по Классификатору Система обозначений налоговых органов
Сведения о налогоплательщике СвНП С   О Состав элемента представлен в табл. 4.6
Общие сведения извещения о вводе СвИзвещВ С   О Состав элемента представлен в табл. 4.9

Таблица 4.3

Сведения о получателе извещения (отправителе отчетности) (СвПол)

Наименование элемента Сокращенное наименование (код) элемента Признак типа элемента Формат элемента Признак обязательности элемента Дополнительная информация
Отправитель отчетности - юридическое лицо | ОтпрЮЛ С   О Состав элемента представлен в табл. 4.4
Отправитель отчетности - физическое лицо (в т.ч. индивидуальный предприниматель) ОтпрФЛ С   О Состав элемента представлен в табл. 4.5

Таблица 4.4

Отправитель отчетности - юридическое лицо (ОтпрЮЛ)

Наименование элемента Сокращенное наименование (код) элемента Признак типа элемента Формат элемента Признак обязательности элемента Дополнительная информация
Наименование организации НаимОрг А T(1-1000) О  
ИНН организации ИННЮЛ А T(=10) О Типовой элемент <ИННЮЛТип>
КПП КПП А T(=9) О Типовой элемент <КППТип>

Таблица 4.5

Отправитель отчетности - физическое лицо (в т.ч. индивидуальный предприниматель) (ОтпрФЛ)

Наименование элемента Сокращенное наименование (код) элемента Признак типа элемента Формат элемента Признак обязательности элемента Дополнительная информация
ИНН физического лица ИННФЛ А T(=12) Н Типовой элемент <ИННФЛТип>
Указывается при наличии в поступившем файле
Фамилия, имя, отчество физического лица ФИО С   О Типовой элемент <ФИОТип>.
Состав элемента представлен в табл. 4.10

Таблица 4.6

Сведения о налогоплательщике (СвНП)

Наименование элемента Сокращенное наименование (код) элемента Признак типа элемента Формат элемента Признак обязательности элемента Дополнительная информация
Налогоплательщик - юридическое лицо | НПЮЛ С   О Состав элемента представлен в табл. 4.7
Налогоплательщик - физическое лицо, представившее отчетность (в т.ч. индивидуальный предприниматель) НПФЛ С   О Состав элемента представлен в табл. 4.8

Таблица 4.7

Налогоплательщик - юридическое лицо (НПЮЛ)

Наименование элемента Сокращенное наименование (код) элемента Признак типа элемента Формат элемента Признак обязательности элемента Дополнительная информация
Наименование организации НаимОрг А T(1-1000) О  
ИНН организации ИННЮЛ А T(=10) О Типовой элемент <ИННЮЛТип>
КПП КПП А T(=9) О Типовой элемент <КППТип>

Таблица 4.8

Налогоплательщик - физическое лицо, представившее отчетность (в т.ч. индивидуальный предприниматель) (НПФЛ)

Наименование элемента Сокращенное наименование (код) элемента Признак типа элемента Формат элемента Признак обязательности элемента Дополнительная информация
ИНН физического лица ИННФЛ А T(=12) Н Типовой элемент <ИННФЛТип>
Указывается при наличии в поступившей декларации (расчете)
Фамилия, имя, отчество физического лица ФИО С   О Типовой элемент <ФИОТип>.
Состав элемента представлен в табл. 4.10

Таблица 4.9

Общие сведения извещения о вводе (СвИзвещВ)

Наименование элемента Сокращенное наименование (код) элемента Признак типа элемента Формат элемента Признак обязательности элемента Дополнительная информация
Имя обработанного файла ИмяОбрабФайла А T(1-150) О Содержит (повторяет) исходное имя файла, полученного в составе транспортного контейнера.
Имя файла без расширения
Идентификатор обработанного файла ИдФайл А T(1-100) О Определяется из элемента "Идентификатор файла" поступившего на обработку файла.
Имя файла без расширения
Идентификатор обработанного документа (обязателен для форматов версий 2, 3, 4) ИдДок А T(1-36) Н Обязателен для форматов версий 2, 3, 4
Код формы отчетности по КНД КНД А T(=7) ОК Типовой элемент <КНДТип>
Код декларации (расчета) в соответствии с Классификатором налоговой документации
Наименование формы отчетности НаимОтч А T(1-500) О  
Номер корректировки (0 - первичный, 1 - 999 - корректирующий) или вид документа НомКорр А T(1-3) О Вид документа (Номер корректировки) в зависимости от представленной налоговой декларации (расчета)
Код отчетного (налогового) периода Период А T(1-2) Н Не указывается для отчетности, не требующей указания отчетного (налогового) периода
Наименование налогового (отчетного) периода ПериодНаим А T(1-100) Н  
Отчетный год ОтчетГод А   О Типовой элемент <xs:gYear>
Год в формате ГГГГ

Таблица 4.10

Фамилия, имя, отчество физического лица (ФИОТип)

Наименование элемента Сокращенное наименование (код) элемента Признак типа элемента Формат элемента Признак обязательности элемента Дополнительная информация
Фамилия Фамилия А T(1-60) О  
Имя Имя А T(1-60) О  
Отчество Отчество А T(1-60) Н  

Приложение N 7

УТВЕРЖДЕН
Приказом ФНС России
от "__" ______ 2010 г. N ______

ФОРМАТ ПРЕДСТАВЛЕНИЯ СВЕДЕНИЙ ИЗВЕЩЕНИЯ О ПОЛУЧЕНИИ ЭЛЕКТРОННОГО ДОКУМЕНТА (ДОКУМЕНТОВ) В ЭЛЕКТРОННОМ ВИДЕ (ВЕРСИЯ 5.03)

ЧАСТЬ XCIX

1. ОБЩИЕ СВЕДЕНИЯ

1.1. Назначение

Настоящий документ описывает требования к XML файлам передачи в электронном виде сведений о получении электронного документа (документов). (Далее - файл "Извещение о получении документа".)

1.2. Основание разработки

Настоящая версия формата разработана в соответствии с требованиями Приказа ФНС России от 02.11.2009 N ММ-7-6/534@ "Об утверждении Методических рекомендаций по организации электронного документооборота при представлении налоговых деклараций (расчетов) в электронном виде по телекоммуникационным каналам связи".

2. ОПИСАНИЕ ФАЙЛА ОБМЕНА

2.1. Общие сведения по файлу обмена

Имя файла должно иметь следующий вид:

R_T_A_K_O_GGGGMMDD_N, где:

R_T - префикс, принимающий следующее значение для файла "Извещение о получении электронного документа (файла)" (далее - извещение). R принимает значение "IP" (принадлежность передаваемых сведений к извещению о получении документа); T - принимает значение префикса <*> полученного файла (Префикс полученного файла без разделителя для форматов версии 4.0, 5.0). В случае, когда в составе транспортного контейнера получен набор логически связанных документов (файлов), T принимает значение префикса основного <**> из полученных файлов;

<*> Префикс (в соответствии с Приказом ФНС России от 18.07.2008 N ММ-3-6/321@) - элемент в имени файла, обозначающий принадлежность информации файла обмена к определенному виду (R) и типу (T).

<**> Принадлежность файла обмена к основному в составе транспортного контейнера определяется при описании документооборота по представлению рассматриваемых сведений. Так, при получении в составе транспортного контейнера отчетности и доверенности к ней основным файлом считается отчетность и префикс файла уведомления, например, для налоговой декларации по транспортному налогу принимает значение IP_NOTRAND.

A_K - идентификатор получателя информации, где: A - идентификатор получателя извещения о получении документа (участник информационного обмена, сформировавшего файл, в ответ на который сформировано извещение о получении документа), K - дублирует значение идентификатора A;

O - идентификатор отправителя информации (извещения о получении документа).

Идентификаторы A, K, O имеют вид:

- для организаций - девятнадцатиразрядный код (ИНН и КПП юридического лица);

- для физических лиц - двенадцатиразрядный код (ИНН физического лица, имеющего ИНН, при отсутствии ИНН - последовательность из двенадцати нулей);

- для специализированного оператора связи - трехзначный код специализированного оператора связи в соответствии с информационным ресурсом организатора сети ДУЦ ФНС России;

- для налоговых органов - четырехразрядный код (код налогового органа по СОНО);

GGGG - год формирования передаваемого файла, MM - месяц, DD - день;

N - идентификационный уникальный номер файла. (Длина - от 1 до 36 знаков. Идентификационный номер файла должен обеспечивать уникальность файла.)

Расширение имени файла - xml. Расширение имени файла может указываться как строчными, так и прописными буквами.

Параметры первой строки файла обмена

Первая строка XML файла должна иметь следующий вид:

<?xml version="1.0" encoding = "windows-1251"?>

Имя файла, содержащего схему файла обмена

Имя файла схемы XML файла "Извещение о получении документа" должно иметь следующий вид:

IP_OTCH_1_099_00_05_03_xx, где xx - текущая версия схемы.

Расширение имени файла - xsd.

2.2. Логическая модель файла обмена

Логическая модель файла представлена в графическом виде в Разделе 3 на рис. 1. Элементами логической модели файла обмена являются элементы и атрибуты XML файла. Полный перечень структурных элементов логической модели файла и сведения о них приведены в Разделе 4.

Для каждого структурного элемента логической модели файла в Разделе 4 приводятся следующие сведения:

- Наименование элемента. Приводится полное наименование элемента.

- Сокращенное наименование элемента. Приводится сокращенное наименование элемента. Сокращенные наименования могут записываться буквами и цифрами.

- Признак типа элемента. Может принимать следующие значения: "С" - сложный элемент (имеющий вложенные), "П" - простой элемент (не имеющий вложенных); А - атрибут. Если для определения элемента используется пользовательский тип данных, наименование типа данных (типового элемента) указывается в графе "Дополнительные сведения".

- Формат элемента. Формат <*> представляется в условных обозначениях, которым соответствуют следующие значения: T - символьная строка; N - числовое значение (целое или дробное).

<*> При описании структуры формата файла обмена используются следующие металингвистические конструкции:

<> - метасимволы, используемые для выделения элементов структуры сообщения (логической модели);

| - метасимвол, означающий возможность выбора среди нескольких вариантов значений элемента металингвистической структуры.

Формат символьной строки указывается в виде T(n-k) или T(=k), где n - минимальное количество знаков в строке, k - максимальное количество знаков, символ "-" - разделитель, символ "=" означает фиксированное количество знаков в строке. В случае, если минимальное количество знаков равно 0, формат имеет вид T(0-k). В случае, если максимальное количество знаков неограниченно, формат имеет вид T(n-). В случае, если элемент неопределенной длины, формат имеет вид T.

Формат числового значения указывается в виде N(m.k), где m - максимальное количество знаков в числе, включая знак (для отрицательного числа), целую и дробную часть числа без разделяющей десятичной точки, а k - максимальное число знаков дробной части числа. Если число знаков дробной части числа равно 0 (т.е. число целое), то формат числового значения имеет вид N(m).

Для простых элементов, являющихся базовыми в XML (определенными в http://www.w3.org/TR/xmlschema-0), например, элемент с типом "date", поле "Формат элемента" не заполняется. Для таких элементов в поле "Дополнительная информация" указывается тип базового элемента.

- Признак обязательности элемента определяет обязательность наличия элемента в XML файле. Признак обязательности элемента может принимать следующие значения: "О" - обязательное наличие элемента (наименование элемента и его значение должны присутствовать в файле обмена); "Н" - присутствие элемента необязательно (наименование элемента и его значение в файле обмена могут отсутствовать). Если элемент может принимать ограниченный перечень значений (по классификатору, кодовому словарю и т.п.), то признак обязательности элемента дополняется символом "К". Например: "ОК". В случае если количество реализаций элемента может быть более одной, то признак обязательности элемента дополняется символом "М". Например: "ОМ, ОКМ".

- Дополнительная информация. Для сложных элементов указывается ссылка на таблицу, в которой описывается состав данного элемента. Для элементов, принимающих ограниченный перечень значений из классификатора (кодового словаря и т.п.), указывается соответствующее наименование классификатора (кодового словаря и т.п.) или приводится перечень возможных значений. Для классификатора (кодового словаря и т.п.) может указываться ссылка на его местонахождение. Для элементов, использующих пользовательский тип данных, указывается наименование типового элемента.

3. ДИАГРАММА ФАЙЛА ОБМЕНА

Рис. 1. Диаграмма структуры файла обмена (не приводится)

4. ПЕРЕЧЕНЬ СТРУКТУРНЫХ ЭЛЕМЕНТОВ ЛОГИЧЕСКОЙ МОДЕЛИ ФАЙЛА ОБМЕНА

Перечень структурных элементов логической модели файла обмена приведен в табл. 4.1 - 4.9.

Таблица 4.1

Извещение о получении электронного документа (Файл)

Наименование элемента Сокращенное наименование (код) элемента Признак типа элемента Формат элемента Признак обязательности элемента Дополнительная информация
Идентификатор файла ИдФайл А T(1-150) О Содержит (повторяет) имя сформированного файла (без расширения)
Версия передающей программы ВерсПрог А T(1-40) О  
Версия формата ВерсФорм А T(1-5) О Принимает значение: 5.03
Состав и структура документа Документ С   О Состав элемента представлен в табл. 4.2

Таблица 4.2

Состав и структура документа (Документ)

Наименование элемента Сокращенное наименование (код) элемента Признак типа элемента Формат элемента Признак обязательности элемента Дополнительная информация
Код формы по КНД КНД А T(=7) ОК Типовой элемент <КНДТип>.
Принимает значение: 1166008
Организация, физическое лицо, подтверждающее получение электронного документа ПодтвДок С   О Типовой элемент <СведУчОбм>.
Состав элемента представлен в табл. 4.5
Общие сведения извещения о получении электронного документа СвИзвещП С   О Состав элемента представлен в табл. 4.3
Отправитель документа (документов) ОтпрДок С   О Типовой элемент <СведУчОбм>.
Состав элемента представлен в табл. 4.5. Участник информационного обмена, кому направляется извещение
Получатель документа (документов) ПолДок С   О Типовой элемент <СведУчОбм>.
Состав элемента представлен в табл. 4.5

Таблица 4.3

Общие сведения извещения о получении электронного документа (СвИзвещП)

Наименование элемента Сокращенное наименование (код) элемента Признак типа элемента Формат элемента Признак обязательности элемента Дополнительная информация
Дата получения ДатаПол А T(=10) О Типовой элемент <ДатаТип>
Типовой элемент <ДатаТип>
Дата в формате ДД.ММ.ГГГГ
Время получения ВремяПол А T(=8) О Типовой элемент <ВремяТип>
Время в формате ЧЧ.ММ.СС
Время указывается в диапазоне 00.00.00 - 23.59.59
Сведения по полученным файлам СведПолФайл С   ОМ Состав элемента представлен в табл. 4.4

Таблица 4.4

Сведения по полученным файлам (СведПолФайл)

Наименование элемента Сокращенное наименование (код) элемента Признак типа элемента Формат элемента Признак обязательности элемента Дополнительная информация
Имя поступившего файла ИмяПостФайла А T(1-150) О Имя поступившего файла без расширения
ЭЦП под полученным файлом ЭЦППолФайл П T(1-) ОМ ЭЦП под полученным файлом.
Содержимое ЭЦП представляется в Base64кодировке

Таблица 4.5

Сведения об участнике информационного обмена (СведУчОбм)

Наименование элемента Сокращенное наименование (код) элемента Признак типа элемента Формат элемента Признак обязательности элемента Дополнительная информация
Электронный адрес (идентификатор абонента) E-mail А T(1-46) О  
Организация | ЮЛ С   О Состав элемента представлен
Физическое лицо (в т.ч. индивидуальный предприниматель) | ФЛ С   О Состав элемента представлен в табл. 4.7
Код налогового органа | КодНО П T(=4) О Типовой элемент <СОНОТип>
Коды из Классификатора системы обозначений налоговых органов
Специализированный оператор связи СпецОперат С   О Состав элемента представлен в табл. 4.8

Таблица 4.6

Организация (ЮЛ)

Наименование элемента Сокращенное наименование (код) элемента Признак типа элемента Формат элемента Признак обязательности элемента Дополнительная информация
Наименование организации НаимОрг А T(1-1000) О  
ИНН организации ИННЮЛ А T(=10) О Типовой элемент <ИННЮЛТип>
КПП КПП А T(=9) О Типовой элемент <КППТип>

Таблица 4.7

Физическое лицо (в т.ч. индивидуальный предприниматель) (ФЛ)

Наименование элемента Сокращенное наименование (код) элемента Признак типа элемента Формат элемента Признак обязательности элемента Дополнительная информация
ИНН физического лица ИННФЛ А T(=12) Н Типовой элемент <ИННФЛТип>
Обязателен при наличии
Фамилия, имя, отчество физического лица ФИО С   О Типовой элемент <ФИОТип>.
Состав элемента представлен в табл. 4.9

Таблица 4.8

Специализированный оператор связи (СпецОперат)

Наименование элемента Сокращенное наименование (код) элемента Признак типа элемента Формат элемента Признак обязательности элемента Дополнительная информация
Наименование специализированного оператора связи НаимОрг А T(1-1000) О  
Идентификатор специализированного оператора связи ИденСОС А T(=3) О  

Таблица 4.9

Фамилия, имя, отчество физического лица (ФИОТип)

Наименование элемента Сокращенное наименование (код) элемента Признак типа элемента Формат элемента Признак обязательности элемента Дополнительная информация
Фамилия Фамилия А T(1-60) О  
Имя Имя А T(1-60) О  
Отчество Отчество А T(1-60) Н