Приказ Минэкономразвития РФ от 28.09.2015 N 692

"Об утверждении Административного регламента предоставления Федеральной службой по интеллектуальной собственности государственной услуги по продлению срока действия исключительного права на промышленный образец и удостоверяющего это право патента"
Редакция от 28.09.2015 — Не действует Перейти в действующую
Показать изменения

Зарегистрировано в Минюсте России 25 декабря 2015 г. N 40251


 

МИНИСТЕРСТВО ЭКОНОМИЧЕСКОГО РАЗВИТИЯ РОССИЙСКОЙ ФЕДЕРАЦИИ

ПРИКАЗ
от 28 сентября 2015 г. N 692

ОБ УТВЕРЖДЕНИИ АДМИНИСТРАТИВНОГО РЕГЛАМЕНТА ПРЕДОСТАВЛЕНИЯ ФЕДЕРАЛЬНОЙ СЛУЖБОЙ ПО ИНТЕЛЛЕКТУАЛЬНОЙ СОБСТВЕННОСТИ ГОСУДАРСТВЕННОЙ УСЛУГИ ПО ПРОДЛЕНИЮ СРОКА ДЕЙСТВИЯ ИСКЛЮЧИТЕЛЬНОГО ПРАВА НА ПРОМЫШЛЕННЫЙ ОБРАЗЕЦ И УДОСТОВЕРЯЮЩЕГО ЭТО ПРАВО ПАТЕНТА

В соответствии с Федеральным законом от 27 июля 2010 г. N 210-ФЗ "Об организации предоставления государственных и муниципальных услуг" (Собрание законодательства Российской Федерации, 2010, N 31, ст. 4179; 2011, N 15, ст. 2038; N 27, ст. 3873, 3880; N 29, ст. 4291; N 30, ст. 4587; N 49, ст. 7061; 2012, N 31, ст. 4322; 2013, N 14, ст. 1651; N 27, ст. 3477, 3480; N 30, ст. 4084; N 51, ст. 6679; N 52, ст. 6952, 6961, 7009; 2014, N 26, ст. 3366; N 30, ст. 4264; N 49, ст. 6928; 2015, N 1, ст. 67, 72; N 10, ст. 1393; N 29, ст. 4342, 4376) и постановлением Правительства Российской Федерации от 16 мая 2011 г. N 373 "О разработке и утверждении административных регламентов исполнения государственных функций и административных регламентов предоставления государственных услуг" (Собрание законодательства Российской Федерации, 2011, N 22, ст. 3169; N 35, ст. 5092; 2012, N 28, ст. 3908; N 36, ст. 4903; N 50, ст. 7070; N 52, ст. 7507; 2014, N 5, ст. 506) приказываю:

1. Утвердить прилагаемый Административный регламент предоставления Федеральной службой по интеллектуальной собственности государственной услуги по продлению срока действия исключительного права на промышленный образец и удостоверяющего это право патента.

2. Контроль за исполнением настоящего приказа возложить на руководителя Федеральной службы по интеллектуальной собственности Ивлиева Г.П.

Министр
А.В. УЛЮКАЕВ

УТВЕРЖДЕН
приказом Минэкономразвития России
от 28.09.2015 N 692

АДМИНИСТРАТИВНЫЙ РЕГЛАМЕНТ
ПРЕДОСТАВЛЕНИЯ ФЕДЕРАЛЬНОЙ СЛУЖБОЙ ПО ИНТЕЛЛЕКТУАЛЬНОЙ СОБСТВЕННОСТИ ГОСУДАРСТВЕННОЙ УСЛУГИ ПО ПРОДЛЕНИЮ СРОКА ДЕЙСТВИЯ ИСКЛЮЧИТЕЛЬНОГО ПРАВА НА ПРОМЫШЛЕННЫЙ ОБРАЗЕЦ И УДОСТОВЕРЯЮЩЕГО ЭТО ПРАВО ПАТЕНТА

I. Общие положения

Предмет регулирования регламента

1. Административный регламент предоставления Федеральной службой по интеллектуальной собственности государственной услуги по продлению срока действия исключительного права на промышленный образец и удостоверяющего это право патента (далее соответственно - Регламент, государственная услуга) регулирует отношения, связанные с предоставлением Федеральной службой по интеллектуальной собственности (Роспатентом) государственной услуги.

Круг заявителей

2. Заявление о продлении срока действия исключительного права на промышленный образец и удостоверяющего это право патента (далее - заявление) подается патентообладателем.

Ведение дел с Роспатентом может осуществляться патентообладателем самостоятельно, или через патентного поверенного, зарегистрированного в Роспатенте, или через иного представителя.

Требования к порядку информирования о предоставлении государственной услуги

3. Место нахождения, график работы и контактная информация Роспатента и Федерального государственного бюджетного учреждения "Федеральный институт промышленной собственности" (ФИПС):

1) место нахождения Роспатента:

г. Москва, Бережковская наб., д. 24, стр. 12;

место нахождения ФИПС:

г. Москва, Бережковская наб., д. 30, корп. 1 (центральное здание);

г. Москва, Бережковская наб., д. 24, стр. 1;

г. Москва, Бережковская наб., д. 24, стр. 2;

2) график работы Роспатента и ФИПС:

понедельник - четверг: 9:30 - 18:15;

пятница: 9:30 - 17:00;

суббота, воскресенье, нерабочие праздничные дни - выходные дни;

3) место нахождения помещения приема заявлений и иной корреспонденции, адресованной в Роспатент или ФИПС (далее - окно приема документов):

г. Москва, Бережковская наб., д. 30, корп. 1;

график работы окна приема документов:

понедельник - четверг: 9:30 - 17:45;

пятница: 9:30 - 16:45;

перерыв: 12:30 - 13:00;

суббота, воскресенье, нерабочие праздничные дни - выходные дни;

4) место нахождения консультационно-справочного пункта Роспатента и ФИПС:

г. Москва, Бережковская наб., д. 24, стр. 1, комн. 113-Б;

график работы консультационно-справочного пункта Роспатента и ФИПС:

понедельник - пятница: 11:00 - 16:00;

перерыв: 13:00 - 14:00;

суббота, воскресенье, нерабочие праздничные дни - выходные дни;

5) телефоны консультационно-справочного пункта Роспатента и ФИПС:

8 (499) 240 60 15 - сведения о ходе предоставления государственной услуги;

8 (499) 240 58 42 - сведения по вопросам о порядке предоставления государственной услуги, в том числе о порядке обжалования решений, действий (бездействия) должностных лиц, ответственных за предоставление государственной услуги;

6) справочный телефон Центра телефонного обслуживания граждан и организаций федеральной государственной информационной системы "Единый портал государственных и муниципальных услуг (функций)" (далее - Единый портал государственных услуг) - 8 (800) 100 70 10;

7) почтовый адрес Роспатента и ФИПС: Роспатент, Бережковская наб., д. 30, корп. 1, г. Москва, Г-59, ГСП-3, 125993, Российская Федерация;

8) факс Роспатента и ФИПС: 8 (495) 531 63 18;

9) адрес официального сайта Роспатента в информационно-телекоммуникационной сети "Интернет": http://www.rupto.ru (далее - интернет-сайт Роспатента);

адрес официального сайта ФИПС в информационно-телекоммуникационной сети "Интернет": http://www1.fips.ru (далее - интернет-сайт ФИПС);

адрес официального сайта Единого портала государственных услуг в информационно-телекоммуникационной сети "Интернет": http://www.gosuslugi.ru;

адрес электронной почты Роспатента и ФИПС: rospatent@rupto.ru.

4. Работниками консультационно-справочного пункта Роспатента и ФИПС (далее - работник пункта) предоставляется информация о ходе и порядке предоставления государственной услуги по вопросам, ответы на которые не требуют анализа производства по конкретному заявлению и (или) системного углубленного анализа положений законодательства Российской Федерации.

При ответе на телефонный звонок сообщается наименование органа, в который поступил звонок, фамилия, имя, отчество (последнее - при наличии) и должность работника пункта, принявшего телефонный звонок.

Время разговора не должно превышать десяти минут.

При отсутствии у работника пункта, принявшего звонок, возможности самостоятельно ответить на поставленные вопросы телефонный звонок должен быть переадресован (переведен) специалисту Роспатента, ФИПС, располагающему необходимой информацией, либо обратившемуся должны быть предоставлены сведения о способе получения такой информации.

При ответе на вопросы по телефону работник пункта не вправе предоставлять информацию, касающуюся существа заявления.

5. Информация о порядке предоставления государственной услуги, в том числе о порядке обжалования решений, действий (бездействия) должностных лиц, ответственных за предоставление государственной услуги, размещается Роспатентом:

1) на интернет-сайтах Роспатента и ФИПС;

2) на Едином портале государственных услуг (предоставляется ежедневно и круглосуточно по справочному телефону Центра телефонного обслуживания граждан и организаций Единого портала государственных услуг на основе сведений, содержащихся в Федеральном реестре государственных и муниципальных услуг (функций);

3) на информационных стендах в консультационно-справочном пункте Роспатента и ФИПС (предоставляется работниками лицам, обратившимся за разъяснениями непосредственно в указанный пункт в рабочие часы пункта или по его телефону, письменно почтовым отправлением или электронным сообщением по адресу, указанному заявителем);

4) в информационных брошюрах, буклетах, на информационных листках, подготавливаемых Роспатентом, ФИПС (предоставляется на безвозмездной основе на тематических встречах, организуемых и проводимых Роспатентом, ФИПС, с заявителями, правообладателями и иными заинтересованными лицами по вопросам предоставления государственных услуг);

5) на информационных стендах в помещениях Роспатента и ФИПС для приема заявлений и иной корреспонденции;

6) на информационных стендах в помещении Роспатента и ФИПС для обслуживания лиц с ограниченными возможностями.

6. На интернет-сайтах Роспатента и ФИПС размещаются:

1) информация, предусмотренная пунктом 3 Регламента;

2) Регламент с приложениями;

3) иные нормативные правовые акты, регулирующие отношения, связанные с предоставлением государственной услуги;

4) формы заявлений, ходатайств и иных документов, подаваемых заявителем в связи с предоставлением государственной услуги;

5) информация о порядке предоставления государственной услуги в электронной форме, в том числе:

- о технических требованиях к подаче заявления и иных документов в электронной форме через интернет-сайт Роспатента или Единый портал государственных услуг;

- о видах машиночитаемых носителей и о допускаемых форматах представления данных, которые могут быть использованы для представления документов в Роспатент, ФИПС;

6) порядок обжалования решений, действий (бездействия) должностных лиц, ответственных за предоставление государственной услуги.

7. На Едином портале государственных услуг размещаются:

1) информация о порядке предоставления государственной услуги;

2) адрес интернет-сайта Роспатента;

3) почтовый адрес и адрес электронной почты, по которым могут быть направлены документы, необходимые для предоставления государственной услуги Роспатентом;

4) график работы Роспатента и ФИПС;

5) номера телефонов для получения справок о ходе предоставления государственной услуги по регистрационному номеру заявления и (или) по регистрационному номеру патента на промышленный образец (далее - патент), информации по вопросам о порядке предоставления государственной услуги, о порядке обжалования решений, действий (бездействия) должностных лиц, ответственных за предоставление государственной услуги;

6) Регламент с приложениями;

7) иные нормативные правовые акты, регулирующие отношения, связанные с предоставлением государственной услуги;

8) информация о порядке обжалования решений, действий (бездействия) должностных лиц, ответственных за предоставление государственной услуги.

II. Стандарт предоставления государственной услуги

Наименование государственной услуги

8. Государственная услуга по продлению срока действия исключительного права на промышленный образец и удостоверяющего это право патента.

Наименование федерального органа исполнительной власти, предоставляющего государственную услугу

9. Государственная услуга предоставляется Роспатентом непосредственно или с привлечением подведомственного ему ФИПС для проведения подготовительных работ в целях осуществления Роспатентом юридически значимых действий для предоставления государственной услуги.

10. При предоставлении государственной услуги Роспатент не вправе требовать от заявителя осуществления действий, в том числе согласований, необходимых для получения государственных услуг и связанных с обращением в иные государственные органы, организации, за исключением получения услуг, включенных в перечень услуг, которые являются обязательными для предоставления государственных услуг, утвержденный постановлением Правительства Российской Федерации от 6 мая 2011 г. N 352 "Об утверждении перечня услуг, которые являются необходимыми и обязательными для предоставления федеральными органами исполнительной власти государственных услуг и предоставляются организациями, участвующими в предоставлении государственных услуг, и определении размера платы за их оказание" (Собрание законодательства Российской Федерации, 2011, N 20, ст. 2829; 2012, N 14, ст. 1655; N 36, ст. 4922; 2013, N 33, ст. 4382; N 49, ст. 6421; N 52, ст. 7207; 2014, N 21, ст. 2712).

Описание результата предоставления государственной услуги

11. Результатами предоставления государственной услуги являются:

1) продление срока действия исключительного права на промышленный образец и удостоверяющего это право патента, внесение сведений о продлении срока действия исключительного права на промышленный образец и удостоверяющего это право патента в Государственный реестр промышленных образцов Российской Федерации (далее - Государственный реестр), публикация сведений о продлении срока действия исключительного права на промышленный образец и удостоверяющего это право патента в официальном бюллетене Роспатента "Промышленные образцы" (далее - официальный бюллетень) и выдача (направление) заявителю:

- уведомления о продлении срока действия исключительного права на промышленный образец и удостоверяющего это право патента;

- документа, содержащего номер патента, сведения о продлении срока действия исключительного права на промышленный образец и удостоверяющего это право патента, включающие дату, до которой продлен срок действия исключительного права на промышленный образец и удостоверяющего это право патента, и дату внесения сведений о продлении срока действия исключительного права на промышленный образец и удостоверяющего это право патента в Государственный реестр;

2) отказ в продлении срока действия исключительного права на промышленный образец и удостоверяющего это право патента и выдача (направление) заявителю уведомления об отказе в продлении срока действия исключительного права на промышленный образец и удостоверяющего это право патента.

Срок предоставления государственной услуги, в том числе с учетом необходимости обращения в организации, участвующие в предоставлении государственной услуги, срок приостановления предоставления государственной услуги, срок выдачи (направления) документов, являющихся результатом предоставления государственной услуги

12. Срок предоставления государственной услуги составляет пятьдесят четыре рабочих дня.

Указанный в абзаце первом настоящего пункта срок может быть увеличен в случае направления заявителю уведомления в соответствии с пунктом 62 Регламента и проверки уплаты пошлины в соответствии с абзацем вторым пункта 63 Регламента, запроса, предусмотренного пунктом 70 Регламента, и проверки представленных документов на соответствие требованиям законодательства Российской Федерации в соответствии с пунктом 72 Регламента, а также при подаче заявления одновременно с ходатайством о восстановлении действия патента на промышленный образец, предусмотренным пунктом 1 статьи 1400 Гражданского кодекса Российской Федерации (Собрание законодательства Российской Федерации, 2006, N 52, ст. 5496; 2007, N 49, ст. 6079; 2008, N 27, ст. 3122; N 45, ст. 5147; 2010, N 8, ст. 777; N 9, ст. 899; N 41, ст. 5188; 2011, N 50, ст. 7364; 2013, N 27, ст. 3477, 3479; N 30, ст. 4055; 2014, N 11, ст. 1100; 2015, N 1, ст. 83; N 29, ст. 4342) (далее - Кодекс), или в период рассмотрения указанного ходатайства.

13. Срок выдачи (направления) заявителю уведомлений, указанных в пункте 11 Регламента, составляет пять рабочих дней с даты подписания указанных уведомлений.

14. Приостановление предоставления государственной услуги допускается на срок, указанный в судебном акте, предусматривающем обеспечительные меры в отношении промышленного образца, или срок, необходимый для исполнения такого акта в соответствии с законодательством Российской Федерации.

Перечень нормативных правовых актов, регулирующих отношения, возникающие в связи с предоставлением государственной услуги:

15. Предоставление государственной услуги осуществляется в соответствии с:

частью первой Гражданского кодекса Российской Федерации (Собрание законодательства Российской Федерации, 1994, N 32, ст. 3301; 1996, N 9, ст. 773; N 34, ст. 4026; 1999, N 28, ст. 3471; 2001, N 17, ст. 1644; N 21, ст. 2063; 2002, N 12, ст. 1093; N 48, ст. 4737, 4746; 2003, N 2, ст. 167; N 52, ст. 5034; 2004, N 27, ст. 2711; N 31, ст. 3233; 2005, N 1, ст. 18, 39, 43; N 27, ст. 2722; N 30, ст. 3120; 2006, N 2, ст. 171; N 3, ст. 282; N 23, ст. 2380; N 27, ст. 2881; N 31, ст. 3437; N 45, ст. 4627; N 50, ст. 5279; N 52, ст. 5497, 5498; 2007, N 1, ст. 21; N 7, ст. 834; N 27, ст. 3213; N 31, ст. 3993; N 41, ст. 4845; N 49, ст. 6079; N 50, ст. 6246; 2008, N 17, ст. 1756; N 20, ст. 2253; N 29, ст. 3418; N 30, ст. 3597, 3616, 3617; 2009, N 1, ст. 14, 19, 20, 23; N 7, ст. 775; N 26, ст. 3130; N 29, ст. 3582, 3618; N 52, ст. 6428; 2010, N 19, ст. 2291; N 31, ст. 4163; 2011, N 7, ст. 901; N 15, ст. 2038; N 49, ст. 7015, 7041; N 50, ст. 7335, 7347; 2012, N 29, ст. 4167; N 50, ст. 6954, 6963; N 53, ст. 7607, 7627; 2013, N 7, ст. 609; N 19, ст. 2327; N 26, ст. 3207; N 27, ст. 3434, 3459; N 30, ст. 4078; N 44, ст. 5641; N 51, ст. 6687; 2014, N 11, ст. 1100; N 19, ст. 2304, 2334; N 26, ст. 3377; N 43, ст. 5799; 2015, N 1, ст. 52; N 10, ст. 1412; N 14, ст. 2020; N 21, ст. 2985; N 27, ст. 3945, 3977, 4001; N 29, ст. 4342, 4384, 4394);

частью второй Гражданского кодекса Российской Федерации (Собрание законодательства Российской Федерации, 1996, N 5, ст. 410, 411; N 34, ст. 4025; 1997, N 43, ст. 4903; N 52, ст. 5930; 1999, N 51, ст. 6288; 2002, N 48, ст. 4737; 2003, N 2, ст. 160, 167; N 13, ст. 1179; N 46, ст. 4434; N 52, ст. 5034; 2005, N 1, ст. 15, 45; N 13, ст. 1080; N 19, ст. 1752; N 30, ст. 3100; 2006, N 6, ст. 636; N 52, ст. 5497; 2007, N 1, ст. 39; N 5, ст. 558; N 17, ст. 1929; N 27, ст. 3213; N 31, ст. 3993, 4015; N 41, ст. 4845; N 44, ст. 5282; N 45, ст. 5428; N 49, ст. 6048; N 50, ст. 6247; 2008, N 17, ст. 1756; N 29, ст. 3418; N 52, ст. 6235; 2009, N 1, ст. 16; N 15, ст. 1778; N 29, ст. 3582; 2010, N 19, ст. 2291; 2011, N 7, ст. 901; N 30, ст. 4564, 4596; N 43, ст. 5972; N 48, ст. 6730; N 49, ст. 7014, 7015, 7041; 2012, N 25, ст. 3268; 2013, N 26, ст. 3207; N 27, ст. 3477; N 30, ст. 4084; N 49, ст. 6346; N 51, ст. 6683, 6699; N 52, ст. 6981; 2014, N 11, ст. 1100; N 30, ст. 4218, 4223, 4225; N 43, ст. 5799; N 52, ст. 7543; 2015, N 1, ст. 13, 65; N 14, ст. 2022; N 27, ст. 3976, 4001);

частью третьей Гражданского кодекса Российской Федерации (Собрание законодательства Российской Федерации, 2001, N 49, ст. 4552; 2004, N 49, ст. 4855; 2006, N 23, ст. 2380; N 52, ст. 5497; 2007, N 1, ст. 21; N 49, ст. 6042; 2008, N 18, ст. 1939; N 27, ст. 3123; 2012, N 24, ст. 3068; N 41, ст. 5531; 2013, N 19, ст. 2327; N 30, ст. 4056; N 40, ст. 5030; N 52, ст. 7011; 2014, N 1, ст. 79; N 19, ст. 2329);

частью четвертой Гражданского кодекса Российской Федерации (Собрание законодательства Российской Федерации, 2006, N 52, ст. 5496; 2007, N 49, ст. 6079; 2008, N 27, ст. 3122; N 45, ст. 5147; 2010, N 8, ст. 777; N 9, ст. 899; N 41, ст. 5188; 2011, N 50, ст. 7364; 2013, N 27, ст. 3477, 3479; N 30, ст. 4055; 2014, N 11, ст. 1100; 2015, N 1, ст. 83; N 27, ст. 3996; N 29, ст. 4342);

Федеральным законом от 27 июля 2006 г. N 152-ФЗ "О персональных данных" (Собрание законодательства Российской Федерации, 2006, N 31, ст. 3451; 2009, N 48, ст. 5716; N 52, ст. 6439; 2010, N 27, ст. 3407; N 31, ст. 4173, 4196; N 49, ст. 6409; N 52, ст. 6974; 2011, N 23, ст. 3263; N 31, ст. 4701; 2013, N 14, ст. 1651; N 30, ст. 4038; N 51, ст. 6683; 2014, N 23, ст. 2927; N 30, ст. 4217, 4243);

Федеральным законом от 30 декабря 2008 г. N 316-ФЗ "О патентных поверенных" (Собрание законодательства Российской Федерации, 2009, N 1, ст. 24; 2011, N 29, ст. 4291; 2012, N 31, ст. 4322; 2013, N 27, ст. 3477);

Федеральным законом от 27 июля 2010 г. N 210-ФЗ "Об организации предоставления государственных и муниципальных услуг" (Собрание законодательства Российской Федерации, 2010, N 31, ст. 4179; 2011, N 15, ст. 2038; N 27, ст. 3873, 3880; N 29, ст. 4291; N 30, ст. 4587; N 49, ст. 7061; 2012, N 31, ст. 4322; 2013, N 14, ст. 1651; N 27, ст. 3477, 3480; N 30, ст. 4084; N 51, ст. 6679; N 52, ст. 6952, 6961, 7009; 2014, N 26, ст. 3366; N 30, ст. 4264; N 49, ст. 6928; 2015, N 1, ст. 67, 72; N 10, ст. 1343; N 29, ст. 4342, 4376) (далее - Закон от 27 июля 2010 г. N 210-ФЗ);

Федеральным законом от 6 апреля 2011 г. N 63-ФЗ "Об электронной подписи" (Собрание законодательства Российской Федерации, 2011, N 15, ст. 2036; N 27, ст. 3880; 2012, N 29, ст. 3988; 2013, N 14, ст. 1668; N 27, ст. 3463, 3477; 2014, N 26, ст. 3390) (далее - Закон от 6 апреля 2011 г. N 63-ФЗ);

Федеральным законом от 12 марта 2014 г. N 35-ФЗ "О внесении изменений в части первую, вторую и четвертую Гражданского кодекса Российской Федерации и отдельные законодательные акты Российской Федерации" (Собрание законодательства Российской Федерации, 2014, N 11, ст. 1100);

Указом Президента Российской Федерации от 24 мая 2011 г. N 673 "О Федеральной службе по интеллектуальной собственности" (Собрание законодательства Российской Федерации, 2011, N 22, ст. 3155; 2012, N 22, ст. 2754; N 27, ст. 3683);

постановлением Правительства Российской Федерации от 10 декабря 2008 г. N 941 "Об утверждении Положения о патентных и иных пошлинах за совершение юридически значимых действий, связанных с патентом на изобретение, полезную модель, промышленный образец, с государственной регистрацией товарного знака и знака обслуживания, с государственной регистрацией и предоставлением исключительного права на наименование места происхождения товара, а также с государственной регистрацией перехода исключительных прав к другим лицам и договоров о распоряжении этими правами" (Собрание законодательства Российской Федерации, 2008, N 51, ст. 6170; 2011, N 39, ст. 5487; 2013, N 47, ст. 6106) (далее - Положение о пошлинах);

постановлением Правительства Российской Федерации от 8 сентября 2010 г. N 697 "О единой системе межведомственного электронного взаимодействия" (Собрание законодательства Российской Федерации, 2010, N 38, ст. 4823; 2011, N 24, ст. 3503; N 49, ст. 7284; 2013, N 45, ст. 5827; 2014, N 12, ст. 1303);

постановлением Правительства Российской Федерации от 6 мая 2011 г. N 352 "Об утверждении перечня услуг, которые являются необходимыми и обязательными для предоставления федеральными органами исполнительной власти государственных услуг и предоставляются организациями, участвующими в предоставлении государственных услуг, и определении размера платы за их оказание" (Собрание законодательства Российской Федерации, 2011, N 20, ст. 2829; 2012, N 14, ст. 1655, N 36, ст. 4922; 2013, N 33, ст. 4382; N 49, ст. 6421; N 52, ст. 7207; 2014, N 21, ст. 2712);

постановлением Правительства Российской Федерации от 16 мая 2011 г. N 373 "О разработке и утверждении административных регламентов исполнения государственных функций и административных регламентов предоставления государственных услуг" (Собрание законодательства Российской Федерации, 2011, N 22, ст. 3169; N 35, ст. 5092; 2012, N 28, ст. 3908; N 36, ст. 4903; N 50, ст. 7070; N 52, ст. 7507; 2014, N 5, ст. 506);

постановлением Правительства Российской Федерации от 7 июля 2011 г. N 553 "О порядке оформления и представления заявлений и иных документов, необходимых для предоставления государственных и (или) муниципальных услуг, в форме электронных документов" (Собрание законодательства Российской Федерации, 2011, N 29, ст. 4479);

постановлением Правительства Российской Федерации от 21 марта 2012 г. N 218 "О Федеральной службе по интеллектуальной собственности" (Собрание законодательства Российской Федерации, 2012, N 14, ст. 1627; N 27, ст. 3766; N 51, ст. 7227; 2013, N 5, ст. 391; N 8, ст. 841; N 23, ст. 2923; N 45, ст. 5822; 2014, N 49, ст. 6957; 2015, N 2, ст. 491; Официальный интернет-портал правовой информации http://www.pravo.gov.ru, 14 сентября 2015 г., N 00012015091140032);

постановлением Правительства Российской Федерации от 25 июня 2012 г. N 634 "О видах электронной подписи, использование которых допускается при обращении за получением государственных и муниципальных услуг" (Собрание законодательства Российской Федерации, 2012, N 27, ст. 3744; 2013, N 45, ст. 5807) (далее - постановление от 25 июня 2012 г. N 634);

постановлением Правительства Российской Федерации от 16 августа 2012 г. N 840 "О порядке подачи и рассмотрения жалоб на решения и действия (бездействие) федеральных органов исполнительной власти и их должностных лиц, федеральных государственных служащих, должностных лиц государственных внебюджетных фондов Российской Федерации" (Собрание законодательства Российской Федерации, 2012, N 35, ст. 4829);

постановлением Правительства Российской Федерации от 25 августа 2012 г. N 852 "Об утверждении Правил использования усиленной квалифицированной электронной подписи при обращении за получением государственных и муниципальных услуг и о внесении изменения в Правила разработки и утверждения административных регламентов предоставления государственных услуг" (Собрание законодательства Российской Федерации, 2012, N 36, ст. 4903);

приказом Федерального казначейства от 30 ноября 2012 г. N 19н "Об утверждении Порядка ведения Государственной информационной системы о государственных и муниципальных платежах", зарегистрированным Минюстом России 25 декабря 2012 г., регистрационный N 26329 (Бюллетень нормативных актов федеральных органов исполнительной власти, 2013, N 1);

приказом Минэкономразвития России от 28 сентября 2015 г. N 691 "Об утверждении Порядка продления срока действия патента на промышленный образец", зарегистрированным в Минюсте России 25.12.2015, регистрационный N 40248 (далее - Порядок).

Исчерпывающий перечень документов, необходимых в соответствии с нормативными правовыми актами для предоставления государственной услуги, и услуг, которые являются необходимыми и обязательными для предоставления государственной услуги, подлежащих представлению заявителем, способы их получения заявителем, в том числе в электронной форме, порядок их представления

16. Исчерпывающий перечень документов, необходимых в соответствии с нормативными правовыми актами для предоставления государственной услуги и услуг, которые являются необходимыми и обязательными для предоставления государственной услуги, подлежащих представлению заявителем:

1) заявление (форма заявления приведена в приложении N 1 к Регламенту), составленное в отношении одного патента в машинописной форме на русском языке и подписанное заявителем(ями) или его (их) представителем(ями) с указанием следующих сведений:

а) фамилии, имени и отчества (последнее - при наличии) физического лица или полного наименования юридического лица, являющегося патентообладателем;

б) места жительства физического лица или адреса местонахождения юридического лица, представившего заявление, включая официальное наименование страны, а также номера телефона, факса, адреса электронной почты (при наличии);

в) адреса для переписки на территории Российской Федерации, фамилии, имени, отчества (последнее - при наличии) или наименования адресата, номера телефона, факса, адреса электронной почты (при наличии);

г) идентификаторов заявителя (по выбору заявителей):

- для российского юридического лица - основной государственный регистрационный номер (ОГРН), идентификационный номер налогоплательщика (ИНН);

- для иностранного юридического лица или физического лица, постоянно проживающего за пределами территории Российской Федерации, - код иностранной организации (КИО) (при наличии) и код причины постановки на учет (КПП) (при наличии);

д) регистрационного номера патента, в отношении которого испрашивается продление срока действия;

е) сведений о представителе заявителя (при наличии представителя заявителя): фамилия, имя, отчество (последнее - при наличии), адрес места жительства (места нахождения) на территории Российской Федерации, а также (при наличии) номер(а) телефона(ов), факса, адрес электронной почты представителя, срок представительства (последнее - в случае, если к заявлению не приложена доверенность или иной документ, подтверждающий полномочия представителя на ведение дел с Роспатентом).

Если представителем является патентный поверенный, дополнительно указывается его регистрационный номер в Реестре патентных поверенных Роспатента;

ж) перечня прилагаемых к заявлению документов с указанием количества экземпляров каждого из прилагаемых документов и листов в каждом экземпляре прилагаемых документов;

з) даты подписания заявления, фамилии и инициалов подписывающего лица и его должности (последнее - в случае подачи заявления от имени юридического лица);

2) доверенность или иной документ (при наличии представителя), оформленные в соответствии с установленными законодательством Российской Федерации требованиями или требованиями законодательства страны их происхождения, подтверждающий полномочия представителя на ведение дел с Роспатентом, если заявителем назначен представитель, не являющийся патентным поверенным (далее - доверенность).

В случае если доверенность, подтверждающая полномочия представителя заявителя, относится к нескольким заявлениям одного и того же заявителя, по одному из заявлений представляется оригинал доверенности, подтверждающей полномочия представителя заявителя, либо ее копия, заверенная в установленном законодательством Российской Федерации порядке, а по каждому из остальных заявлений - копия доверенности, подтверждающей полномочия представителя заявителя, и указывается номер государственной регистрации промышленного образца, по которому ранее подавалось заявление, к которому приложен ее оригинал (копия, заверенная в установленном законодательством Российской Федерации порядке).

В случае если доверенность представляется на иностранном языке, к ней прилагается перевод на русский язык, подписанный лицом, осуществившим данный перевод;

3) документ, подтверждающий согласие субъектов персональных данных, указанных в заявлении, на обработку персональных данных этих лиц (форма документа, подтверждающего согласие субъектов персональных данных, указанных в заявлении, на обработку персональных данных этих лиц приведена в приложении N 2 к Регламенту).

17. В ходе предоставления государственной услуги заявитель при необходимости представляет следующие ходатайства (формы приведены в приложениях N 3 и 4 к Регламенту):

1) о зачете средств, поступивших в уплату пошлины, или излишне уплаченной суммы патентной пошлины;

2) о возврате средств, поступивших в уплату пошлины, или излишне уплаченной суммы патентной пошлины.

Указанные ходатайства подаются заявителем в течение трех лет со дня уплаты патентной пошлины.

18. Заявление и прилагаемые к нему документы, ходатайства представляются в Роспатент:

1) при личном обращении непосредственно в окно приема документов;

2) отправлением через организацию связи;

3) с использованием Единого портала государственных услуг.

19. Документы, указанные в пункте 2 Порядка, могут быть представлены в электронной форме с соблюдением требований, предусмотренных пунктами 45 - 47 Регламента.

20. Электронные образцы форм документов, необходимых для предоставления государственной услуги, размещаются на интернет-сайте Роспатента, а также на Едином портале государственных услуг.

Исчерпывающий перечень документов, необходимых в соответствии с нормативными правовыми актами для предоставления государственной услуги, которые находятся в распоряжении государственных органов, органов местного самоуправления и иных органов, и которые заявитель вправе представить, а также способы их получения заявителем, в том числе в электронной форме, порядок их представления

21. Документом, необходимым в соответствии с нормативными правовыми актами для предоставления государственной услуги, который находится в распоряжении государственных органов, органов местного самоуправления и иных органов, участвующих в предоставлении государственных или муниципальных услуг, и который заявитель вправе представить, является документ, подтверждающий уплату патентной пошлины.

22. Заявитель вправе по своему усмотрению представить документ, указанный в пункте 21 Регламента, либо его копию.

Если документ, указанный в пункте 21 Регламента, либо его копия не представлены, Роспатент на основе приведенных в заявлении идентификаторов получает необходимые сведения через единую систему электронного межведомственного взаимодействия в государственных органах или из реестров этих органов.

23. Роспатент не вправе требовать от заявителя:

- представления документов и информации или осуществления действий, представление или осуществление которых не предусмотрено нормативными правовыми актами, регулирующими отношения, возникающие в связи с предоставлением государственной услуги;

- представления документов и информации, которые в соответствии с нормативными правовыми актами Российской Федерации, нормативными правовыми актами субъектов Российской Федерации и муниципальными правовыми актами находятся в распоряжении государственных органов, предоставляющих государственную услугу, иных государственных органов, органов местного самоуправления и (или) подведомственных государственным органам и органам местного самоуправления организаций, участвующих в предоставлении государственных или муниципальных услуг, за исключением документов, указанных в части 6 статьи 7 Закона от 27 июля 2010 г. N 210-ФЗ.

Исчерпывающий перечень оснований для отказа в приеме документов, необходимых для предоставления государственной услуги

24. Исчерпывающий перечень оснований для отказа в приеме документов, необходимых для предоставления государственной услуги:

- заявление представлено не на русском языке и (или) отсутствует перевод на русский язык прилагаемых к заявлению документов;

- в заявлении отсутствует регистрационный номер патента, в отношении которого испрашивается продление срока действия;

- заявление не поддается прочтению;

- поданные через Единый портал государственных услуг заявление и прилагаемые к нему документы не соответствуют установленным законодательством Российской Федерации требованиям к усиленной квалифицированной электронной подписи (ЭП).

Исчерпывающий перечень оснований для приостановления или отказа в предоставлении государственной услуги

25. Приостановление предоставления государственной услуги допускается во исполнение принятых в соответствии с законодательством Российской Федерации судебных актов, предусматривающих обеспечительные меры в отношении промышленного образца, или в связи с исполнением такого судебного акта согласно законодательству Российской Федерации.

26. Основания для отказа в предоставлении государственной услуги Регламентом не предусмотрены.

Перечень услуг, которые являются необходимыми и обязательными для предоставления государственной услуги, в том числе сведения о документе (документах), выдаваемом (выдаваемых) организациями, участвующими в предоставлении государственной услуги

27. Услуги, которые являются необходимыми и обязательными для предоставления государственной услуги, и документы, выдаваемые организациями, участвующими в предоставлении государственной услуги, нормативными правовыми актами не предусмотрены.

Порядок, размер и основания взимания государственной пошлины или иной платы, взимаемой за предоставление государственной услуги

28. Перечень юридически значимых действий, связанных с предоставлением государственной услуги, за совершение которых взимаются патентные пошлины, размеры, порядок и сроки уплаты патентных пошлин, а также основания для уменьшения размеров патентных пошлин или возврата уплаченной патентной пошлины установлены Положением о пошлинах.

29. Патентные пошлины взимаются:

1) для патентов, выданных по заявкам, для которых дата подачи установлена до 1 января 2015 года, - в размере 400 рублей (пункт 1.20.3 приложения к Положению пошлинах);

2) при подаче заявления в соответствии с абзацем четвертым пункта 2 Порядка - 9150 рублей (пункт 1.15.1.14 приложения к Положению пошлинах с учетом положений абзаца второго пункта 9 Положения о пошлинах).

30. Документы, предусмотренные Положением о пошлинах, представляемые в электронной форме, должны соответствовать требованиям, установленным пунктами 45 - 47 Регламента.

Порядок, размер и основания взимания платы за предоставление услуг, которые являются необходимыми и обязательными для предоставления государственной услуги, включая информацию о методике расчета размера такой платы

31. Платные услуги, которые являются необходимыми и обязательными для предоставления государственной услуги, нормативными правовыми актами не предусмотрены.

Максимальный срок ожидания в очереди при подаче запроса о предоставлении государственной услуги и при получении результата предоставления таких услуг

32. Максимальный срок ожидания в очереди при подаче заявления в окно приема документов и при получении результата предоставления государственной услуги составляет пятнадцать минут.

Срок и порядок регистрации запроса заявителя о предоставлении государственной услуги, в том числе в электронной форме

33. Поступившее в Роспатент заявление регистрируется при отсутствии оснований для отказа в приеме документов, необходимых для предоставления государственной услуги, предусмотренных пунктом 24 Регламента.

Регистрация заявления включает присвоение заявлению регистрационного номера и указание даты поступления заявления и производится в сроки, указанные в пункте 51 Регламента.

Требования к помещениям, в которых предоставляется государственная услуга, к месту ожидания и приема заявителей, размещению и оформлению визуальной, текстовой и мультимедийной информации о порядке предоставления такой услуги

34. На зданиях Роспатента и ФИПС рядом со входом в помещения, в которых предоставляется государственная услуга, размещается вывеска, содержащая информацию о полном наименовании Роспатента, ФИПС, режиме их работы, а также о справочных номерах телефонов.

35. Прием документов и выдача результатов предоставления государственной услуги осуществляются в специально выделенном для этих целей помещении, расположенном на нижнем этаже здания, имеющем окно приема документов и места ожидания, оборудованные стульями или кресельными секциями в количестве, соответствующем фактической нагрузке приема и выдачи документов, но не менее трех мест.

36. Обслуживание лиц с ограниченными возможностями здоровья осуществляется в специально выделенном для этих целей помещении, расположенном на нижнем этаже здания, оборудованном пандусами, специальными ограждениями и перилами, обеспечивающими беспрепятственное передвижение и разворот инвалидных колясок, столами, размещенными в стороне от входа для беспрепятственного подъезда и разворота колясок.

37. Предоставление справок и консультаций осуществляется в специально выделенном для этих целей помещении консультационно-справочного пункта, расположенного на нижнем этаже здания.

38. Проведение экспертных совещаний осуществляется в специально выделенных для этих целей комнатах, расположенных на втором и более высоких этажах зданий, снабженных лифтами в количестве не менее двух.

39. Помещения, предназначенные для ожидания в очереди приема или выдачи документов, обслуживание лиц с ограниченными возможностями здоровья, предоставления справок и консультаций, проведения экспертных совещаний и переговоров должны соответствовать требованиям комфортности условий пребывания в них заявителей и иметь вывески, указывающие на их назначение.

Визуальная, текстовая и мультимедийная информация о порядке предоставления государственной услуги размещается на информационных стендах или информационных терминалах в помещениях для ожидания и приема граждан, а также на интернет-сайте Роспатента.

Оформление визуальной, текстовой и мультимедийной информации о порядке предоставления государственной услуги должно соответствовать оптимальному зрительному и слуховому восприятию этой информации заявителями.

Показатели доступности и качества государственной услуги, в том числе количество взаимодействий заявителя с должностными лицами при предоставлении государственной услуги и их продолжительность, возможность получения государственной услуги в многофункциональном центре предоставления государственных и муниципальных услуг, возможность получения информации о ходе предоставления государственной услуги, в том числе с использованием информационно-коммуникационных технологий

40. Показатели доступности государственной услуги:

1) возможность подачи документов, необходимых для предоставления государственной услуги, в электронной форме, получения информации о ходе предоставления государственной услуги, в том числе с использованием информационно-коммуникационных технологий;

2) количество взаимодействий заявителя с должностными лицами при предоставлении государственной услуги и их продолжительность.

41. Показатели качества государственной услуги:

1) достоверность предоставляемой заявителям информации о ходе предоставления государственной услуги;

2) удовлетворенность заявителей качеством государственной услуги;

3) соблюдение сроков предоставления государственной услуги;

4) отсутствие обоснованных жалоб со стороны заявителей на действия (бездействие) должностных лиц по результатам предоставления государственной услуги и на некорректное, невнимательное отношение должностных лиц к заявителям.

42. Предоставление государственной услуги в многофункциональных центрах предоставления государственных и муниципальных услуг не предусмотрено.

Иные требования, в том числе учитывающие особенности предоставления государственной услуги в многофункциональных центрах предоставления государственных и муниципальных услуг и особенности предоставления государственной услуги в электронной форме

43. Заявление и прилагаемые к нему документы, подаваемые в связи с предоставлением государственной услуги в электронной форме, представляются через Единый портал государственных услуг.

44. Технические требования к подаче заявления и иных документов через Единый портал государственных услуг приведены на интернет-сайтах Роспатента, ФИПС.

45. При предоставлении государственной услуги в электронной форме используются классы средств электронной подписи, которые допускаются к использованию при обращении за получением государственной услуги, оказываемой с применением электронной подписи в соответствии с законодательством Российской Федерации.

Виды электронных подписей, использование которых допускается при обращении за получением государственных услуг, и порядок их использования установлены постановлением от 25 июня 2012 г. N 634.

46. Для подачи заявления в электронной форме необходимо получить сертификат ключа проверки ЭП в удостоверяющем центре, включенном в Перечень уполномоченных удостоверяющих центров единой системы удостоверяющих центров, сформированный Минкомсвязью России (далее - Перечень УЦ ЕС УЦ), в том числе в Удостоверяющем центре ФИПС.

47. Информация о возможности и порядке получения сертификата в удостоверяющем центре, включенном в Перечень УЦ ЕС УЦ, в том числе в Удостоверяющем центре ФИПС, а также о процедурах электронной подачи заявлений, электронного взаимодействия с заявителем размещается на Едином портале государственных услуг и на интернет-сайтах Роспатента, ФИПС в разделе "Электронное взаимодействие с заявителями".

III. Состав, последовательность и сроки выполнения административных процедур, требования к порядку их выполнения

Исчерпывающий перечень административных процедур

48. Предоставление государственной услуги включает следующие административные процедуры:

1) прием и регистрация заявления;

2) проверка соблюдения срока представления заявления и уплаты пошлины;

3) рассмотрение заявления.

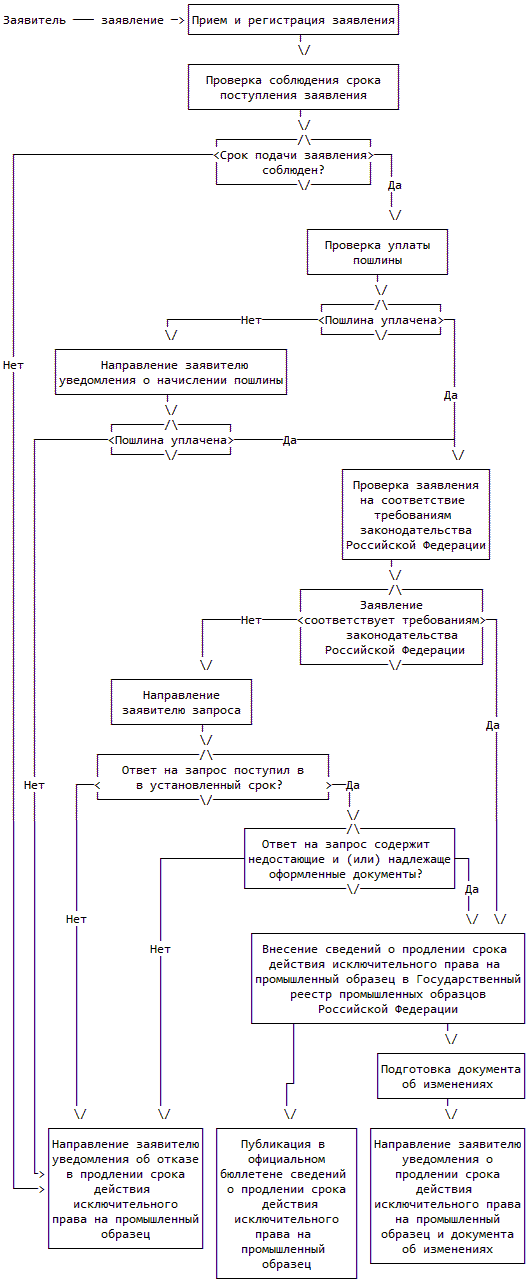
Блок-схема предоставления государственной услуги приведена в приложении N 5 к Регламенту.

Административная процедура приема и регистрации заявления

49. Основанием для начала административной процедуры приема и регистрации заявления является представление заявления в Роспатент.

50. Административная процедура, предусмотренная пунктом 49 Регламента, включает проверку отсутствия оснований для отказа в приеме документов, необходимых для предоставления государственной услуги, указанных в пункте 24 настоящего Регламента, и при их отсутствии присвоение заявлению регистрационного номера и указание даты его поступления.

51. Максимальный срок приема и регистрации заявления при его представлении в соответствии с подпунктом 1 пункта 18 Регламента составляет пятнадцать минут.

Максимальный срок приема и регистрации заявления при его представлении в соответствии с подпунктами 2, 3 пункта 18 Регламента составляет пять рабочих дней с даты поступления заявления и прилагаемых к нему документов в Роспатент.

52. Административная процедура приема и регистрации заявления выполняется работниками подразделения, осуществляющего прием и регистрацию входящей корреспонденции.

53. Заявителю отказывается в приеме и регистрации заявления, если в результате проверки установлено наличие хотя бы одного из оснований для отказа в приеме документов, необходимых для предоставления государственной услуги, указанных в пункте 24 Регламента.

54. Результатами административной процедуры являются:

1) прием и регистрация заявления, передача заявления из подразделения, осуществляющего прием и регистрацию входящей корреспонденции, в подразделение, осуществляющее рассмотрение заявления;

2) отказ в приеме и регистрации заявления, направление заявителю уведомления об отказе в приеме и регистрации заявления с указанием основания для отказа в течение пяти рабочих дней со дня его представления в Роспатент.

55. Результат административной процедуры фиксируется:

1) в случае приема и регистрации заявления - путем указания даты поступления заявления и регистрационного номера заявления на бланке заявления;

2) в случае отказа в приеме и регистрации заявления - путем указания даты поступления непринятых документов и количества листов:

- в журнале учета непринятых документов;

- в уведомлении об отказе в приеме и регистрации заявления, направляемом заявителю в соответствии с подпунктом 2 пункта 54 Регламента.

56. Принятое и зарегистрированное заявление, непринятое заявление не подлежат возврату заявителю.

Административная процедура проверки соблюдения срока представления заявления и уплаты пошлины

57. Основанием для начала административной процедуры проверки срока представления заявления и уплаты пошлины является передача заявления из подразделения, осуществляющего прием и регистрацию входящей корреспонденции, в подразделение, осуществляющее рассмотрение заявления.

Административная процедура включает следующие административные действия:

1) проверку соблюдения срока представления заявления;

2) проверку уплаты пошлины.

58. Административное действие, предусмотренное подпунктом 1 пункта 57 Регламента, состоит в проверке факта представления заявления в сроки, указанные в пункте 2 Порядка.

59. Если в результате проверки соблюдения срока представления заявления подтвержден факт представления заявления в сроки, указанные в пункте 2 Порядка, по заявлению осуществляется проверка уплаты пошлины (для заявлений, поданных одновременно с ходатайством о восстановлении действия патента, предусмотренным пунктом 1 статьи 1400 Кодекса, осуществляется административная процедура рассмотрения заявления).

Если в результате проверки соблюдения срока представления заявления факт представления заявления в сроки, указанные в пункте 2 Порядка, не подтвержден, продление срока действия исключительного права на промышленный образец не осуществляется.

60. Максимальный срок осуществления административного действия, предусмотренного подпунктом 1 пункта 57 Регламента, составляет пять рабочих дней с даты поступления заявления в подразделение, осуществляющее рассмотрение заявления.

61. Административное действие, предусмотренное подпунктом 2 пункта 57 Регламента, состоит в проверке факта уплаты пошлины в размере и порядке, которые установлены Положением о пошлинах.

Проверка проводится посредством межведомственного информационного взаимодействия Роспатента с Федеральным казначейством. При проведении проверки используется информация, содержащаяся в Государственной информационной системе о государственных и муниципальных платежах (ГИС), в документах заявления и в копии документа, подтверждающего уплату пошлин, если таковая представлена заявителем по собственной инициативе.

62. Если по результатам проверки уплаты пошлин в соответствии с пунктом 61 Регламента уплата пошлин в размере и порядке, установленных Положением о пошлинах, не подтверждена, заявителю направляется уведомление о начислении соответствующих пошлин с указанием необходимости уплатить пошлину в течение двух месяцев со дня направления указанного уведомления.

63. Максимальный срок осуществления административного действия, предусмотренного подпунктом 2 пункта 57 Регламента, составляет десять рабочих дней с даты поступления заявления в подразделение, осуществляющее рассмотрение заявления.

Максимальный срок проверки уплаты пошлины в случае направления уведомления, предусмотренного пунктом 62 Регламента, составляет десять рабочих дней со дня истечения двухмесячного срока для уплаты пошлины с даты направления указанного уведомления.

64. Административные действия, предусмотренные пунктом 57 Регламента, выполняются сотрудниками подразделения, осуществляющего рассмотрение заявления.

65. При подтверждении факта представления заявления в сроки, указанные в пункте 2 Порядка, и при подтверждении уплаты пошлин в размере и порядке, установленных Положением о пошлинах, заявление принимается к рассмотрению.

В случае, предусмотренном абзацем вторым пункта 59 Регламента, или при отсутствии сведений об уплате пошлин в размере и порядке, установленных Положением о пошлинах, продление срока действия исключительного права на промышленный образец и удостоверяющего это право патента не осуществляется и принимается решение об отказе в продлении срока действия исключительного права на промышленный образец и удостоверяющего это право патента.

66. Результатами административной процедуры являются:

- принятие заявления к рассмотрению;

- отказ в продлении срока действия исключительного права на промышленный образец и удостоверяющего это право патента и направление заявителю уведомления об отказе в продлении срока действия исключительного права на промышленный образец и удостоверяющего это право патента с указанием основания отказа в течение пяти рабочих дней с даты подписания указанного уведомления.

67. Результат административной процедуры фиксируется в уведомлении об отказе в продлении срока действия исключительного права на промышленный образец и удостоверяющего это право патента.

Административная процедура рассмотрения заявления

68. Основанием для начала административной процедуры рассмотрения заявления является установление факта представления заявления в сроки, указанные в пункте 2 Порядка, и уплаты пошлины в размере и порядке, установленных Положением о пошлинах.

Административная процедура рассмотрения заявления состоит из следующих административных действий:

1) проверки представленных документов на соответствие требованиям законодательства Российской Федерации;

2) внесения сведений о продлении срока действия исключительного права на промышленный образец и удостоверяющего это право патента в Государственный реестр;

3) публикации в официальном бюллетене сведений о продлении срока действия исключительного права на промышленный образец и удостоверяющего это право патента.

69. Административное действие, предусмотренное подпунктом 1 пункта 68 Регламента, заключается в проверке представленного заявления в соответствии с пунктом 6 Порядка.

70. В случае если не соблюдены условия продления срока действия исключительного права на промышленный образец и удостоверяющего это право патента, указанные в пункте 6 Порядка, заявителю направляется запрос с указанием оснований, по которым продление срока действия исключительного права на промышленный образец и удостоверяющего это право патента не может быть осуществлено, и предложением в течение трех месяцев со дня направления указанного запроса представить запрашиваемые недостающие и (или) надлежаще оформленные документы.

В запросе, указанном в абзаце первом настоящего пункта, заявитель информируется о том, что в случае непредставления недостающих и (или) надлежаще оформленных документов в трехмесячный срок с даты его направления заявителю будет направлено уведомление об отказе в продлении срока действия исключительного права на промышленный образец и удостоверяющего это право патента.

71. Если заявитель не представил в течение срока, установленного в пункте 70 Регламента, запрашиваемые недостающие и (или) надлежаще оформленные документы, заявителю отказывается в продлении срока действия исключительного права на промышленный образец и удостоверяющего это право патента.

Если условия продления срока действия исключительного права на промышленный образец и удостоверяющего это право патента, указанные в пункте 6 Порядка, соблюдены, заявление удовлетворяется и подготавливается уведомление о продлении срока действия исключительного права на промышленный образец и удостоверяющего это право патента.

72. Максимальный срок проверки представленных документов на соответствие требованиям законодательства Российской Федерации, составляет десять рабочих дней с даты принятия заявления к рассмотрению.

Максимальный срок повторной проверки представленных документов на соответствие требованиям законодательства Российской Федерации, в случае направления запроса, предусмотренного пунктом 70 Регламента, составляет двадцать один рабочий день с даты поступления ответа на указанный запрос.

73. Административное действие, предусмотренное подпунктом 2 пункта 68 Регламента, осуществляется в случае, если соблюдены условия продления срока действия исключительного права на промышленный образец и удостоверяющего это право патента, указанные в пункте 6 Порядка, и заключается во внесении сведений о продлении срока действия исключительного права на промышленный образец и удостоверяющего права патента в Государственный реестр.

В Государственный реестр вносятся следующие сведения с приведением перед ними в скобках соответствующих международных цифровых кодов для идентификации библиографических данных (кодов ИНИД):

- регистрационный номер патента;

- дата, до которой продлен срок действия патента;

- дата публикации сведений о продлении срока действия исключительного права на промышленный образец и удостоверяющего это право патента;

- номер официального бюллетеня;

- основание для продления срока действия исключительного права на промышленный образец и удостоверяющего это право патента (заявление с указанием даты его поступления);

- дата внесения записи об изменении сведений (о продлении срока действия исключительного права на промышленный образец и удостоверяющего это право патента).

74. Максимальный срок осуществления административного действия, предусмотренного подпунктом 2 пункта 68 Регламента, составляет один рабочий день с даты принятия решения о продлении срока действия исключительного права на промышленный образец и удостоверяющего это право патента.

75. Административное действие, предусмотренное подпунктом 3 пункта 68 Регламента, осуществляется в случае соблюдения условий, приведенных в пункте 69 Регламента, и заключается в публикации в официальном бюллетене сведений о продлении срока действия исключительного права на промышленный образец и удостоверяющего это право патента, указанных в пункте 73 Регламента.

76. Максимальный срок осуществления административного действия, предусмотренного подпунктом 3 пункта 68 Регламента, составляет двадцать три рабочих дня с даты направления уведомления об удовлетворении заявления.

77. Административные действия, предусмотренные пунктом 68 Регламента, выполняются сотрудниками подразделения, осуществляющего рассмотрение заявления.

78. По результатам административной процедуры рассмотрения заявления принимается решение об удовлетворении заявления, внесении сведений о продлении срока действия исключительного права на промышленный образец и удостоверяющего это право патента в Государственный реестр, публикации сведений о продлении срока действия исключительного права на промышленный образец и удостоверяющего это право патента в официальном бюллетене, если соблюдены условия продления срока действия исключительного права на промышленный образец и удостоверяющего это право патента, указанные в пункте 6 Порядка.

По результатам административной процедуры рассмотрения заявления принимается решение об отказе в удовлетворении заявления, если не соблюдены условия продления срока действия исключительного права на промышленный образец и удостоверяющего это право патента, указанные в пункте 6 Порядка.

79. Результатами предоставления административной процедуры являются:

1) удовлетворение заявления, внесение сведений о продлении срока действия исключительного права на промышленный образец и удостоверяющего это право патента в Государственный реестр, публикация соответствующих сведений в официальном бюллетене, направление заявителю по адресу для переписки уведомления о продлении срока действия исключительного права на промышленный образец и удостоверяющего это право патента с приложением документа, содержащего регистрационный номер патента, сведения о продлении срока действия исключительного права на промышленный образец, включающие дату, до которой продлен срок действия патента, дату внесения сведений о продлении патента в Государственный реестр (далее - документ об изменениях);

2) отказ в удовлетворении заявления и направление заявителю соответствующего уведомления с указанием оснований, по которым продление срока действия исключительного права на промышленный образец и удостоверяющего это право патента не может быть осуществлено.

Срок направления заявителю уведомлений, указанных в подпунктах 1 и 2 настоящего пункта, составляет пять рабочих дней с даты подписания указанных уведомлений.

80. Результат административной процедуры рассмотрения заявления фиксируется:

- в уведомлении об отказе в продлении срока действия исключительного права на промышленный образец и удостоверяющего это право патента;

- в уведомлении о продлении срока действия исключительного права на промышленный образец и удостоверяющего это право патента;

- в документе об изменениях (в случае продления срока действия исключительного права на промышленный образец и удостоверяющего это право патента);

- на интернет-сайте Роспатента (в случае продления срока действия исключительного права на промышленный образец и удостоверяющего это право патента);

- в Государственном реестре (в случае продления срока действия исключительного права на промышленный образец и удостоверяющего это право патента);

- в официальном бюллетене (в случае продления срока действия исключительного права на промышленный образец и удостоверяющего это право патента).

IV. Формы контроля за предоставлением государственной услуги

Порядок осуществления текущего контроля за соблюдением и исполнением ответственными должностными лицами положений Регламента и иных нормативных правовых актов, устанавливающих требования к предоставлению государственной услуги, а также принятием ими решения

81. Текущий контроль за соблюдением и исполнением ответственными должностными лицами положений Регламента и иных нормативных правовых актов, устанавливающих требования к предоставлению государственной услуги, а также принятием ими решений осуществляется на постоянной основе руководителями структурных подразделений, ответственных за осуществление административных действий и принятие решений, и их заместителями.

Текущий контроль осуществляется путем проведения выборочных проверок соблюдения и исполнения ответственными должностными лицами положений Регламента и иных нормативных правовых актов, устанавливающих требования к предоставлению государственной услуги, при осуществлении административных действий и принятии решений.

Текущий контроль осуществляется с целью предупреждения осуществления действий и принятия решений, не соответствующих положениям Регламента и иных нормативных правовых актов, устанавливающих требования к предоставлению государственной услуги.

Порядок и периодичность осуществления плановых и внеплановых проверок полноты и качества предоставления государственной услуги, в том числе порядок и формы контроля за полнотой и качеством предоставления государственной услуги

82. Плановые проверки полноты и качества предоставления государственной услуги осуществляются ежеквартально по утверждаемым Роспатентом годовым планам проверок специализированными контролирующими подразделениями, к компетенции которых отнесены вопросы контроля полноты и качества предоставления государственных услуг.

83. Внеплановые проверки полноты и качества предоставления государственной услуги осуществляются руководителями структурных подразделений, контролирующим подразделением в связи с поступлением жалоб на действия, осуществляемые при предоставлении государственной услуги, бездействие и принимаемые решения.

Внеплановые проверки могут осуществляться на основании приказа Роспатента, ФИПС (в отношении сотрудников ФИПС, привлекаемых для проведения подготовительных работ в целях осуществления Роспатентом юридически значимых действий при предоставлении государственной услуги).

84. Плановые и внеплановые проверки проводятся как с целью контроля полноты и качества предоставления государственной услуги в целом (комплексные проверки), так и с целью контроля полноты и качества осуществления отдельных административных действий и (или) административных процедур (тематические проверки).

85. Плановые и внеплановые проверки проводятся с целью выявления фактов нарушения прав заявителей, исследования причин допущенных нарушений, принятия мер, направленных на восстановление нарушенных прав заявителей, на повышение качества и обеспечение полноты предоставления государственной услуги.

86. Ответственным лицом за принятие решения о проведении текущего, планового и внепланового контролей является руководитель Роспатента или уполномоченное им лицо, являющееся должностным лицом Роспатента.

Ответственность должностных лиц Роспатента за решения и действия (бездействие), принимаемые (осуществляемые) ими в ходе предоставления государственной услуги

87. Ответственные должностные лица, руководители структурных подразделений, ответственные за осуществление административных действий и принятие решений, и их заместители несут ответственность в соответствии с законодательством Российской Федерации за неисполнение или ненадлежащее исполнение административных процедур (действий), в том числе за несоблюдение установленных сроков их осуществления, предусмотренных Регламентом.

В случае выявления нарушений прав заявителей и правообладателей осуществляется привлечение виновных лиц к ответственности в соответствии с законодательством.

Если выявленное нарушение касается направленного заявителю решения, уведомления, запроса или иного документа Роспатента, противоречащего законодательству Российской Федерации, и оспаривание этого документа в административном порядке не предусмотрено, руководитель Роспатента или уполномоченное им должностное лицо вправе признать решение, уведомление, запрос или иной документ недействительным и отозвать этот документ.

88. Персональная ответственность ответственного должностного лица, руководителя структурного подразделения, ответственного за осуществление административных действий и принятие решений, и их заместителей, руководителей Роспатента закрепляется в их должностных регламентах, инструкциях.

Требования к порядку и формам контроля за предоставлением государственной услуги, в том числе со стороны граждан, их объединений и организаций

89. Контроль за соблюдением порядка предоставления государственной услуги, в том числе со стороны граждан, их объединений и организаций, является самостоятельной формой контроля.

90. Любое заинтересованное лицо вправе контролировать соблюдение порядка при предоставлении государственной услуги с помощью сведений о ходе предоставления государственной услуги, размещаемых на интернет-сайте Роспатента, ФИПС.

91. Любое лицо, выявившее в результате контроля недостатки в работе Роспатента, связанные с предоставлением государственной услуги, вправе подать в Роспатент:

1) заявление о выявленных в результате контроля нарушениях порядка предоставления государственной услуги;

2) предложения, направленные на совершенствование порядка предоставления государственной услуги.

Заявления и предложения, указанные в подпунктах 1, 2 настоящего пункта, рассматриваются в срок, не превышающий 30 дней со дня поступления заявления в Роспатент, по истечении которого заявитель уведомляется о результатах рассмотрения заявления, предложения.

V. Досудебный (внесудебный) порядок обжалования решений и действий (бездействия) федерального органа исполнительной власти, предоставляющего государственную услугу, а также его должностных лиц

Информация для заявителя о его праве подать жалобу на решение и (или) действия (бездействие) Роспатента и (или) его должностных лиц, федеральных государственных служащих

92. Заявители имеют право на обжалование действий (бездействия) и решений Роспатента и (или) его должностных лиц, федеральных государственных служащих.

Предмет жалобы

93. Предметом жалобы могут являться действие (бездействие) и (или) решения, принятые (осуществляемые) должностным лицом Роспатента при предоставлении государственной услуги, в том числе в следующих случаях:

1) нарушение срока регистрации заявления;

2) требование у заявителя документов, не предусмотренных нормативными правовыми актами Российской Федерации для предоставления государственной услуги;

3) отказ в приеме документов, предоставление которых предусмотрено нормативными правовыми актами Российской Федерации для предоставления государственной услуги, у заявителя;

4) отказ в предоставлении государственной услуги, если основания для отказа не предусмотрены Регламентом;

5) истребование с заявителя при предоставлении государственной услуги платы, не предусмотренной нормативными правовыми актами Российской Федерации;

6) отказ Роспатента в исправлении допущенных опечаток и ошибок в выданных в результате предоставления государственной услуги документах либо нарушение установленного срока таких исправлений.

Органы государственной власти и уполномоченные на рассмотрение жалобы должностные лица, которым может быть направлена жалоба

94. Жалоба на действия (бездействие) и решения Роспатента, и (или) его должностных лиц, федеральных государственных служащих может быть подана в:

1) Роспатент, в том числе на имя руководителя Роспатента, его заместителя;

2) Министерство экономического развития Российской Федерации, в том числе на имя Министра, его заместителя.

Порядок подачи и рассмотрения жалобы

95. Жалоба подается в письменной форме на бумажном носителе либо в электронной форме.

96. Жалоба может быть направлена по почте, с использованием информационно-коммуникационной сети "Интернет", интернет-сайта Роспатента, Единого портала государственных услуг, а также может быть принята при личном приеме заявителя.

97. Жалоба должна содержать:

1) наименование органа, предоставляющего государственную услугу, должностного лица Роспатента, решение и действие (бездействие) которого обжалуются;

2) фамилию, имя, отчество (последнее - при наличии), сведения о месте жительства заявителя - физического лица, либо наименование, сведения о месте нахождения заявителя - юридического лица, а также контактный(е) номер (номера) телефона(ов), адрес (адреса) электронной почты (при наличии) и почтовый адрес, по которым должен быть направлен ответ заявителю;

3) сведения об обжалуемых решениях и действиях (бездействии) Роспатента, его должностного лица либо государственного служащего;

4) доводы, на основании которых заявитель не согласен с решением и действием (бездействием) Роспатента, его должностного лица либо государственного служащего. Заявителем могут быть представлены документы (при наличии), подтверждающие доводы заявителя, либо их копии.

98. Регистрация поступившей в Роспатент жалобы является основанием для начала процедуры досудебного (внесудебного) обжалования.

99. В случае установления в ходе или по результатам рассмотрения жалобы признаков состава административного правонарушения или преступления должностное лицо, уполномоченное на рассмотрение жалоб, незамедлительно направляет имеющиеся материалы в органы прокуратуры.

Сроки рассмотрения жалобы

100. Жалоба, поступившая в Роспатент, подлежит рассмотрению должностным лицом, уполномоченным в установленном законодательством Российской Федерации на рассмотрение таких жалоб, в течение пятнадцати рабочих дней со дня ее регистрации, а в случае обжалования отказа Роспатента, его должностного лица в приеме документов у заявителя либо в исправлении допущенных опечаток и ошибок или в случае обжалования нарушения установленного срока таких исправлений - в течение пяти рабочих дней со дня ее регистрации.

Основания для приостановления рассмотрения жалобы

101. Оснований для приостановления рассмотрения жалобы Регламентом не предусмотрено.

Результат рассмотрения жалобы

102. По результатам рассмотрения жалобы Роспатент принимает одно из следующих решений:

1) удовлетворяет жалобу, в том числе в форме исправления допущенных Роспатентом опечаток и ошибок в выданных в результате предоставления государственной услуги документах;

2) отказывает в удовлетворении жалобы.

Порядок информирования заявителя о результатах рассмотрения жалобы

103. Не позднее дня, следующего за днем принятия решения, указанного в пункте 102 Регламента, заявителю в письменной форме и электронной форме (при наличии соответствующего указания в жалобе) направляется мотивированный ответ о результатах рассмотрения жалобы.

Порядок обжалования решения по жалобе

104. Решения по жалобе на действия (бездействие) и решения должностных лиц Роспатента, федеральных государственных служащих могут быть обжалованы заявителем подачей жалобы руководителю Роспатента.

Действия (бездействие) и решения руководителя Роспатента могут быть обжалованы заявителем подачей жалобы в Минэкономразвития России.

Право заявителя на получение информации и документов, необходимых для обоснования и рассмотрения жалобы

105. Заявитель имеет право получить, а должностные лица Роспатента обязаны предоставить заявителю информацию и документы, необходимые для обоснования и рассмотрения жалобы, если иное не предусмотрено законодательством Российской Федерации.

Способы информирования заявителей о порядке подачи и рассмотрения жалобы

106. Заявитель информируется о сроках и порядке рассмотрения жалобы в соответствии с пунктами 3 - 7 Регламента.

Приложение N 1
к Административному регламенту
Федеральной службы по интеллектуальной
собственности по предоставлению
государственной услуги

                                                             Форма
 
                           ЗАЯВЛЕНИЕ
     О ПРОДЛЕНИИ СРОКА ДЕЙСТВИЯ ИСКЛЮЧИТЕЛЬНОГО ПРАВА
 НА ПРОМЫШЛЕННЫЙ ОБРАЗЕЦ И УДОСТОВЕРЯЮЩЕГО ЭТО ПРАВО ПАТЕНТА
 
          ДАТА ПОСТУПЛЕНИЯ
          ВХОДЯЩИЙ N
(заполняется Федеральной службой
по интеллектуальной собственности)
 
                              В Федеральную службу по
                              интеллектуальной собственности
                              Бережковская наб., д. 30, корп. 1,
                              г. Москва, Г-59, ГСП-3, 125993
                              ------------------------------------
                              от _________________________________
                                      фамилия, имя, отчество
                                     (последнее - при наличии)
                              ____________________________________
                                    и адрес места жительства
                                или полное наименование и адрес
                              ____________________________________
                                       места нахождения
                                     патентообладателя(ей)
                              ____________________________________
                              ОГРН _______________________________
                              ИНН ________________________________
                              КПП ________________________________
 
                          Заявление
 
    Прошу   продлить   срок   действия   исключительного  права на
промышленный   образец   и   удостоверяющего   это право патента N
_____________________________
на: ______________________________________________________________
        (указывается срок, на который испрашивается продление)
Срок действия патента истекает ___________________________________
                                (указывается число, месяц, год)
 
 Настоящим также уведомляю, что  моим представителем  (патентным
 поверенным) является:
_________________________________________________________________,
  (указывается Ф.И.О. представителя; если представитель является
 патентным поверенным, то указывается его регистрационный номер)
который  уполномочен  вести  переписку и совершать все необходимые
действия,  связанные  с  продлением срока действия исключительного
права на промышленный образец и удостоверяющего это право патента.
 
 Уплачены пошлины:
 
 по п. 1.20.3 приложения к Положению о пошлинах  (для  патентов,
выданных  по  заявкам,  для  которых  дата подачи установлена до 1
января  2015  г., в случае подачи заявления в течение пятнадцатого
года действия патента)
 
 по п. п. 1.20.3 и 1.15.1.14  приложения  к Положению о пошлинах
(для  патентов,  выданных  по  заявкам,  для  которых  дата подачи
установлена  до  1  января  2015  г.,  в случае подачи заявления в
течение  шести месяцев, после истечения пятнадцатого года действия
патента)
 
 по п. __________________________________ приложения к Положению
              (для патентов, выданных
            по заявкам,  для которых дата
               подачи установлена после
                 1 января 2015 г.)
о пошлинах
Сведения о плательщике
__________________________________________________________________
       (указывается ФИО или наименование юридического лица)
Идентификаторы     плательщика,     указываемые     в   документе,
подтверждающем уплату пошлины:
 
 Для российского юридического      Для иностранного юридического
   лица:                             лица:
   ИНН:                              КИО (если имеется):
   КПП:                              КПП (если имеется):
 
Для российского физического          Для иностранного физического
лица:                                лица:
ИНН:                                 Серия, номер и вид документа,
СНИЛС:                               удостоверяющего личность
Серия, номер и вид документа,        плательщика:
удостоверяющего личность
плательщика: _____________________________________________________
 
    Заявителю известно, что в соответствии с подпунктом 4 пункта 1
статьи  6  Федерального  закона  от  27  июля  2006 г. N 152-ФЗ "О
персональных   данных"   Федеральная   служба  по интеллектуальной
собственности осуществляет обработку персональных данных субъектов
персональных  данных,  указанных  в  заявлении,  в целях и объеме,
необходимых для предоставления государственной услуги.
    Заявитель   подтверждает   наличие   согласия других субъектов
персональных   данных,   указанных   в   заявлении (за исключением
согласия  представителя),  на  обработку  их  персональных данных,
приведенных   в   настоящем   заявлении,   в Федеральной службе по
интеллектуальной   собственности   в   связи   с   предоставлением
государственной  услуги.  Согласия  оформлены  в  соответствии  со
статьей  9  Федерального  закона  от  27  июля 2006 г. N 152-ФЗ "О
персональных данных".
    Заявитель подтверждает достоверность информации, приведенной в
настоящем заявлении.
 
Приложение:  документ(ы), подтверждающий(ие) уплату пошлины
              (представляется по инициативе заявителя);
             доверенность;
             документ, подтверждающий согласие на обработку
             персональных данных представителя: 
                             не являющегося патентным поверенным
                             являющегося патентным поверенным.
 
При  оформлении  заявления  в  нем  заполняются только необходимые
реквизиты.
 
Подпись ____________________________________     Дата ____________
         (фамилия, имя, отчество, должность
         (последнее - для юридических лиц)
                    заявителя)
 
 
 

Приложение N 2
к Административному регламенту
Федеральной службы по интеллектуальной
собственности по предоставлению
государственной услуги

Форма

ДОКУМЕНТ, ПОДТВЕРЖДАЮЩИЙ СОГЛАСИЕ СУБЪЕКТОВ ПЕРСОНАЛЬНЫХ ДАННЫХ, УКАЗАННЫХ В ЗАЯВЛЕНИИ, НА ОБРАБОТКУ ПЕРСОНАЛЬНЫХ ДАННЫХ ЭТИХ ЛИЦ

Фамилия, имя, отчество (последнее - при наличии) субъекта персональных данных
     
             
Адрес места жительства    
     
             
Документ, удостоверяющий личность субъекта персональных данных, дата его выдачи и выдавший орган
             
   
             
СОГЛАСИЕ НА ОБРАБОТКУ ПЕРСОНАЛЬНЫХ ДАННЫХ
Настоящим выражаю согласие на обработку моих персональных данных, предусмотренную частью 3 статьи 3 Федерального закона от 27 июля 2006 г. N 152-ФЗ "О персональных данных", в целях предоставления Федеральной службой по интеллектуальной собственности (Роспатентом) в соответствии с Федеральным законом от 27 июля 2010 г. N 210-ФЗ "Об организации предоставления государственных и муниципальных услуг" государственной услуги по продлению срока действия исключительного права на промышленный образец и удостоверяющего это право патента:
             
  (указывается номер патента на промышленный образец)  
             
Заявитель
             
   
  (указывается фамилия, имя, отчество (последнее - при наличии) и место жительства)  
             
Мне известно, что предоставленные мною персональные данные, которые не являются необходимыми для предоставления указанной государственной услуги, будут подвергнуты обработке, предусмотренной Федеральным законом от 27 июля 2006 г. N 152-ФЗ, при этом публикация моих персональных данных будет произведена Роспатентом в соответствии с действующим законодательством.
Мне известно, что настоящее согласие действует бессрочно. В случае отзыва согласия на обработку персональных данных Федеральная служба по интеллектуальной собственности вправе продолжить обработку персональных данных без моего согласия в соответствии с частью 2 статьи 9, пунктом 4 части 1 статьи 6 Федерального закона от 27 июля 2006 г. N 152-ФЗ.
Подпись       Дата    
  (фамилия, имя, отчество (последнее - при наличии) субъекта)      
             

Приложение N 3
к Административному регламенту
Федеральной службы по интеллектуальной
собственности по предоставлению
государственной услуги

Форма

ХОДАТАЙСТВО О ЗАЧЕТЕ СРЕДСТВ, ПОСТУПИВШИХ В УПЛАТУ ПОШЛИНЫ ИЛИ ИЗЛИШНЕ УПЛАЧЕННОЙ ПОШЛИНЫ

ДАТА ПОСТУПЛЕНИЯ ВХОДЯЩИЙ N
(заполняется Федеральной службой по интеллектуальной собственности)
В Федеральную службу по интеллектуальной собственности
Бережковская наб., д. 30, корп. 1, г. Москва, Г-59, ГСП-3, 125993
Российская Федерация
ХОДАТАЙСТВО
о зачете средств, поступивших в уплату пошлины или излишне уплаченной пошлины
Регистрационный номер заявления: Дата подачи заявления:
Заявитель (Указывается полное наименование юридического лица или фамилия, имя, отчество (последнее - при наличии) физического лица, полный адрес места нахождения юридического лица или места жительства, (согласно учредительному документу) название страны):
                 
Телефон(ы) (с кодом страны) Телефакс(ы) (с кодом страны)
Представитель:
Адрес для переписки:
Плательщик (указывается фамилия, имя, отчество (последнее - при наличии) физического лица или наименование юридического лица)
Идентификаторы плательщика, указанные в документе, подтверждающем уплату пошлины:
Идентификаторы плательщика, указываемые в документе, подтверждающем уплату пошлины:
Для российского юридического лица: Для иностранного юридического лица
ИНН:
КПП:
Для российского физического лица:
ИНН:
СНИЛС:
КИО (если имеется):
КПП (если имеется):
Для иностранного физического лица:
Серия, номер и вид документа, удостоверяющего личность плательщика:
Серия, номер и вид документа, удостоверяющего личность плательщика:
Прошу зачесть в качестве уплаты пошлины за
                ,
  (указать наименование юридически значимого действия, за которое следует учесть ранее уплаченную сумму пошлины, номер патента и (или) номер пункта приложения к Положению о пошлинах)  
                 
средства, поступившие в уплату пошлины излишне уплаченную сумму пошлины):
в размере ___________ руб. по платежному документу N ____ от __________________.
Указанная сумма ранее была уплачена.
по заявке N ___________________ по патенту N _________________________
по свидетельству N ____________ по государственной регистрации
распоряжения исключительным правом N _____________________
             
(указать название изобретения, полезной модели, промышленного образца, наименования места происхождения товара или краткое описание товарного знака, знака обслуживания, если номер заявки не был присвоен при уплате пошлины)  
за
  (указать наименование действия, за которое была уплачена патентная пошлина)  
Приложение к ходатайству: Количество экземпляров Количество страниц
 
Копия документа, подтверждающего уплату пошлины
N   от  
(представляется по инициативе заявителя)
Мне известно, что в соответствии с подпунктом 4 пункта 1 статьи 6 Федерального закона от 27 июля 2006 г. N 152-ФЗ "О персональных данных" (с изменениями) Федеральная служба по интеллектуальной собственности осуществляет обработку персональных данных субъектов персональных данных, указанных в заявлении, в целях и объеме, необходимых для предоставления государственной услуги.
Подтверждаю достоверность информации, приведенной в настоящем заявлении.
Подпись
(Подпись, фамилия, имя и отчество (последнее - при наличии) плательщика и дата подписи)

Приложение N 4
к Административному регламенту
Федеральной службы по интеллектуальной
собственности по предоставлению
государственной услуги

Форма

ХОДАТАЙСТВО О ВОЗВРАТЕ СРЕДСТВ, ПОСТУПИВШИХ В УПЛАТУ ПОШЛИНЫ ИЛИ ИЗЛИШНЕ УПЛАЧЕННОЙ ПОШЛИНЫ

ДАТА ПОСТУПЛЕНИЯ ВХОДЯЩИЙ N
(заполняется Федеральной службой по интеллектуальной собственности)
В Федеральную службу по интеллектуальной собственности
Бережковская наб., д. 30, корп. 1, Москва, Г-59, ГСП-3,125993
Российская Федерация
ХОДАТАЙСТВО
о возврате средств, поступивших в уплату пошлины, или излишне уплаченной суммы пошлины
(только для физических лиц)
Регистрационный номер заявления: Дата подачи заявления:
Плательщик (Ф.И.О.):
СНИЛС: ИНН:      
Дата рождения:
Серия, номер и вид документа, удостоверяющего личность
Кем выдан:
Дата выдачи:
Адрес по месту прописки:
Прошу перечислить мне излишне уплаченные мною средства в размере _____ руб.
по платежному документу N _______________ от __________________
 
по заявке N __________________ по патенту N ____________
               
(указать название изобретения, полезной модели, промышленного образца, наименования места происхождения товара или краткое описание товарного знака, знака обслуживания, если номер заявки не был присвоен при уплате пошлины)  
Наименование действия, за которое была уплачена патентная пошлина __________________
Средства прошу перечислить на мой лицевой счет N __________________________________
Банк получателя              
    (полное наименование банка)  
Адрес банка                
Корреспондентский счет              
БИК                
ИНН                
Расчетный счет              
Получатель              
 
Приложение к ходатайству: Количество экземпляров Количество страниц
 
документ, подтверждающий уплату пошлины N   от    
(представляется по собственной инициативе заявителя)
другой документ (указать наименование документа)
Мне известно, что в соответствии с подпунктом 4 пункта 1 статьи 6 Федерального закона от 27 июля 2006 г. N 152-ФЗ "О персональных данных" Федеральная служба по интеллектуальной собственности осуществляет обработку персональных данных субъектов персональных данных, указанных в заявлении, в целях и объеме, необходимых для предоставления государственной услуги.
Подтверждаю достоверность информации, приведенной в настоящем заявлении.
Подпись
 
(Подпись, Ф.И.О. плательщика, дата подписи)

Приложение N 5
к Административному регламенту
Федеральной службы по интеллектуальной
собственности по предоставлению
государственной услуги

БЛОК-СХЕМА ПРЕДОСТАВЛЕНИЯ ГОСУДАРСТВЕННОЙ УСЛУГИ