Приказ ФНС РФ от 13.02.2012 N ММВ-7-6/80@

"Об утверждении форм, порядка их заполнения и форматов документов, используемых при учете иностранных организаций в налоговых органах"
Редакция от 12.09.2016 — Документ утратил силу, см. «Приказ ФНС РФ от 09.06.2020 N ЕД-7-14/376@»
Показать изменения

Зарегистрировано в Минюсте России 5 апреля 2012 г. N 23733


ФЕДЕРАЛЬНАЯ НАЛОГОВАЯ СЛУЖБА

ПРИКАЗ
от 13 февраля 2012 г. N ММВ-7-6/80@

ОБ УТВЕРЖДЕНИИ ФОРМ, ПОРЯДКА ИХ ЗАПОЛНЕНИЯ И ФОРМАТОВ ДОКУМЕНТОВ, ИСПОЛЬЗУЕМЫХ ПРИ УЧЕТЕ ИНОСТРАННЫХ ОРГАНИЗАЦИЙ В НАЛОГОВЫХ ОРГАНАХ

(в ред. Приказов ФНС РФ от 24.04.2013 N ММВ-7-6/155@, от 12.09.2016 N ММВ-7-14/481@)

В соответствии с пунктами 3 и 5.1 статьи 84 Налогового кодекса Российской Федерации (Собрание законодательства Российской Федерации, 1998, N 31, ст. 3824; 1999, N 28, ст. 3487; 2003, N 52, ст. 5037; 2004, N 27, ст. 2711; 2006, N 31, ст. 3436; 2010, N 31, ст. 4198; N 48, ст. 6247; 2011, N 30, ст. 4593) приказываю:

1. Утвердить:

форму N 11ИО-Учет "Заявление иностранной организации о постановке на учет в налоговом органе" согласно приложению N 1 к настоящему приказу;

форму N 11НП-Учет "Заявление иностранной организации о постановке на учет в налоговом органе в связи с открытием обособленного подразделения" согласно приложению N 2 к настоящему приказу;

форму N 11ПП-Учет "Заявление иностранной организации о постановке на учет в налоговом органе в связи с осуществлением деятельности, указанной в пункте 9 статьи 306 Налогового кодекса Российской Федерации" согласно приложению N 3 к настоящему приказу;

форму N 11НМ-Учет "Заявление международной организации, иностранной некоммерческой неправительственной организации о постановке на учет в налоговом органе" согласно приложению N 4 к настоящему приказу;

форму N 11ДП-Учет "Заявление дипломатического представительства о постановке на учет в налоговом органе" согласно приложению N 5 к настоящему приказу;

форму N 11БС-Учет "Заявление иностранной организации о постановке на учет в налоговом органе в связи с открытием счета в банке" согласно приложению N 6 к настоящему приказу;

форму N 11СН-Учет "Заявление иностранной организации о снятии с учета в налоговом органе" согласно приложению N 7 к настоящему приказу;

форму N 11УВ-Учет "Уведомление иностранной организации о выборе налогового органа для постановки на учет иностранной организации по месту нахождения одного из ее обособленных подразделений, находящихся в одном муниципальном образовании, городах федерального значения Москве и Санкт-Петербурге на территориях, подведомственных разным налоговым органам" согласно приложению N 8 к настоящему приказу;

форму N 11ИС-Учет "Заявление иностранной организации об изменениях в ранее сообщенных в налоговый орган сведениях" согласно приложению N 9 к настоящему приказу;

форму N 11УП-Учет "Уведомление о постановке на учет иностранной организации в налоговом органе" согласно приложению N 10 к настоящему приказу;

форму N 11УС-Учет "Уведомление о снятии с учета иностранной организации в налоговом органе" согласно приложению N 11 к настоящему приказу;

форму N 11СВ-Учет "Свидетельство о постановке на учет иностранной организации в налоговом органе" согласно приложению N 12 к настоящему приказу;

формат заявления иностранной организации о постановке на учет в налоговом органе согласно приложению N 13 к настоящему приказу;

формат заявления иностранной организации о постановке на учет в налоговом органе в связи с открытием обособленного подразделения согласно приложению N 14 к настоящему приказу;

формат заявления иностранной организации о постановке на учет в налоговом органе в связи с осуществлением деятельности, указанной в пункте 9 статьи 306 Налогового кодекса Российской Федерации, согласно приложению N 15 к настоящему приказу;

формат заявления международной организации, иностранной некоммерческой неправительственной организации о постановке на учет в налоговом органе согласно приложению N 16 к настоящему приказу;

формат заявления дипломатического представительства о постановке на учет в налоговом органе согласно приложению N 17 к настоящему приказу;

формат заявления иностранной организации о постановке на учет в налоговом органе в связи с открытием счета в банке согласно приложению N 18 к настоящему приказу;

формат заявления иностранной организации о снятии с учета в налоговом органе согласно приложению N 19 к настоящему приказу;

формат уведомления иностранной организации о выборе налогового органа для постановки на учет иностранной организации по месту нахождения одного из ее обособленных подразделений, находящихся в одном муниципальном образовании, городах федерального значения Москве и Санкт-Петербурге на территориях, подведомственных разным налоговым органам, согласно приложению N 20 к настоящему приказу;

порядок заполнения формы "Заявление иностранной организации о постановке на учет в налоговом органе" согласно приложению N 21 к настоящему приказу;

порядок заполнения формы "Заявление иностранной организации о постановке на учет в налоговом органе в связи с открытием обособленного подразделения" согласно приложению N 22 к настоящему приказу;

порядок заполнения формы "Заявление иностранной организации о постановке на учет в налоговом органе в связи с осуществлением деятельности, указанной в пункте 9 статьи 306 Налогового кодекса Российской Федерации" согласно приложению N 23 к настоящему приказу;

порядок заполнения формы "Заявление международной организации, иностранной некоммерческой неправительственной организации о постановке на учет в налоговом органе" согласно приложению N 24 к настоящему приказу;

порядок заполнения формы "Заявление дипломатического представительства о постановке на учет в налоговом органе" согласно приложению N 25 к настоящему приказу;

порядок заполнения формы "Заявление иностранной организации о постановке на учет в налоговом органе в связи с открытием счета в банке" согласно приложению N 26 к настоящему приказу;

порядок заполнения формы "Заявление иностранной организации о снятии с учета в налоговом органе" согласно приложению N 27 к настоящему приказу;

порядок заполнения формы "Уведомление иностранной организации о выборе налогового органа для постановки на учет иностранной организации по месту нахождения одного из ее обособленных подразделений, находящихся в одном муниципальном образовании, городах федерального значения Москве и Санкт-Петербурге на территориях, подведомственных разным налоговым органам" согласно приложению N 28 к настоящему приказу.

формат заявления иностранной организации об изменениях в ранее сообщенных в налоговый орган сведениях согласно приложению N 29 к настоящему приказу; (в ред. Приказа ФНС РФ от 24.04.2013 N ММВ-7-6/155@)

порядок заполнения формы "Заявление иностранной организации об изменениях в ранее сообщенных в налоговый орган сведениях" согласно приложению N 30 к настоящему приказу. (в ред. Приказа ФНС РФ от 24.04.2013 N ММВ-7-6/155@)

2. Пункт утратил силу. (в ред. Приказа ФНС РФ от 12.09.2016 N ММВ-7-14/481@)

3. Признать утратившим силу приказ Министерства Российской Федерации по налогам и сборам от 07.04.2000 N АП-3-06/124 "Об утверждении положения об особенностях учета в налоговых органах иностранных организаций" (зарегистрирован Министерством юстиции Российской Федерации 02.06.2000, регистрационный номер 2258, Бюллетень нормативных актов федеральных органов исполнительной власти, 2000, N 25).

4. Руководителям (исполняющим обязанности руководителя) управлений Федеральной налоговой службы по субъектам Российской Федерации довести настоящий приказ до нижестоящих налоговых органов и обеспечить его применение.

5. Контроль за исполнением настоящего приказа возложить на заместителя руководителя Федеральной налоговой службы, курирующего вопросы учета иностранных организаций.

Руководитель
Федеральной налоговой службы
М.В.МИШУСТИН

Статс-секретарь -
заместитель Министра финансов
Российской Федерации
С.Д.ШАТАЛОВ
13.02.2012

Согласовано
Заместитель руководителя
Федеральной налоговой службы
А.С.ПЕТРУШИН
07.02.2012

Приложение N 1
к приказу ФНС России
от 13.02.2012 N ММВ-7-6/80@

                          ИНН                                                              
                            <1>                                                                                
    5220 1011                           Стр. 0 0 1                                                

Форма N 11ИО-Учет

Код по КНД 1113022

код налогового органа        

ЗАЯВЛЕНИЕ ИНОСТРАННОЙ ОРГАНИЗАЦИИ О ПОСТАНОВКЕ НА УЧЕТ В НАЛОГОВОМ ОРГАНЕ

Прошу поставить на учет в связи с осуществлением деятельности в Российской Федерации

    1 - иностранная организация
      2 - филиал иностранной организации, место нахождения которого за пределами Российской Федерации

Полное наименование

                                                                             
                                                                               
                                                                               
                                                                               
                                                                               
                                                                               
                                                                               
 
Приложение N 1 к форме N 11ИО-Учет на листах   Приложение N 2 к форме N 11ИО-Учет на листах
                     
Данное заявление составлено на       страницах   с приложением копии документа <2> на       листах
                     
                                                                       
Достоверность и полноту сведений, указанных в настоящем уведомлении, подтверждаю:     Заполняется работником налогового органа
      Сведения о представлении заявления
    3 - руководитель организации,      
    4 - представитель организации. <2>     Данное заявление представлено
          (код)                    
                                       
                                            на         страницах
          с приложением копии
                                            документа на         листах  
                                                                       
                                            Дата представления заявления     .     .        
                                                                       
                                            Зарегистрировано за N                    
                                                                       
(фамилия, имя, отчество <3> полностью)                                  
                                                 
ИНН <4>                                                            
                                                                         
Номер контактного телефона                                  
                                                                       
                                                                         
                        .     .                                          
(подпись)   (дата)                                  
                                                                         
                                                                 
                                                                         
  Наименование документа, подтверждающего полномочия представителя     Фамилия, И.О. <3>   Подпись
                                                                         
                                                                         
                                                                         
                                                                         
                                                                         
                                                                         
  Сведения о постановке на учет в налоговом органе  
Постановку на учет осуществил                                                          
                                                                         
Должность     Фамилия, И.О.     Подпись
                                                                         
Присвоен идентификационный номер налогоплательщика (ИНН)                    
                                                                         
Код причины постановки на учет (КПП)                   Дата постановки на учет     .     .        
                                                                         
                                                                         
Выдано свидетельство о постановке на учет                        
                                                                         
Серия                         Номер                              
                                                                         
Дата выдачи       .     .                                                    
                                                                         

<1> Указывается ИНН, присвоенный в Российской Федерации (при наличии).
<2> К заявлению прилагается копия документа, подтверждающего полномочия представителя.
<3> Отчество указывается при наличии.
<4> Заполняется в отношении физических лиц, имеющих документ, подтверждающий присвоение ИНН (Свидетельство о постановке на учет в налоговом органе), и использующих ИНН наряду с персональными данными.
                                                                         
                                                                       
                          ИНН                                                        
                            <1>                                                                          
    5220 1028                           Стр. 0 0 2                                          

1. Сведения об иностранной организации

Сокращенное наименование (если имеется)
                                                                               
                                                                               
                                                                               
                                                                               
Страна регистрации (инкорпорации) (код страны) <2>                                                    
                                                                               
Полный адрес в стране регистрации (инкорпорации)
                                                                               
                                                                               
                                                                               
                                                                               
                                                                               
                                                                               
                                                                               
Организационно-правовая форма в стране регистрации (инкорпорации)
    1 - акционерное общество                                          
    2 - полное товарищество                                          
    3 - некоммерческая организация                                          
    4 - государственное учреждение (организация)                                          
    5 - личная компания                                          
    6 - другое (указать)                                          
                                                                               
                                                                               
                                                                               
                                                                               
                                                                               
Наименование регистрирующего органа
                                                                               
                                                                               
                                                                               
                                                                               
Регистрационный номер                                                            
                                                                               
                                                                               
                                                                               
Код налогоплательщика в стране регистрации (инкорпорации) или аналог (если имеется)                                    
                                                                               
Особенности режима регистрации (инкорпорации) (если имеются)
    1 - в особой экономической зоне                                          
    2 - в офшорной юрисдикции                                          
    3 - другое (указать)                                          
                                                                               
                                                                               
                                                                               
                                                                               
Размер уставного капитала                                         Код валюты <3>      

<1> Указывается ИНН, присвоенный в Российской Федерации (при наличии).                            
<2> Указывается цифровой код страны в соответствии с Общероссийским классификатором стран мира.                            
<3> Указывается цифровой код валюты в соответствии с Общероссийским классификатором валют.                        
                                                                               
                                                                               
                          ИНН                                                  
                            <1>                                                                    
    5220 1035                           Стр. 0 0 3                                    

Сведения об обслуживающем банке в стране регистрации (инкорпорации)

3.1. Наименование банка
                                                                               
                                                                               
                                                                               
                                                                               
                                                                               
                                                                               
                                                                               
                                                                               
СВИФТ код <2>                                                          
                                                                               
Номер текущего счета                                                    

Сведения о видах экономической деятельности <3>

Код основного вида экономической деятельности в Российской Федерации . . <4>

Коды иных видов экономической деятельности в Российской Федерации <4>

  .     .             .     .             .     .             .     .    
                                                                           
    .     .             .     .             .     .             .     .    
                                                                           
    .     .             .     .             .     .             .     .    
                                                                           
    .     .             .     .             .     .             .     .    
                                                                           
    .     .             .     .             .     .             .     .    
                                                                           
    .     .             .     .             .     .             .     .    
                                                                           
    .     .             .     .             .     .             .     .    
                                                                           
    .     .             .     .             .     .             .     .    
                                                                           
    .     .             .     .             .     .             .     .    
                                                                           
    .     .             .     .             .     .             .     .    
                                                                           

<1> Указывается ИНН, присвоенный в Российской Федерации (при наличии).
<2> В соответствии со справочником BIC Directory.
<3> Указываются коды видов экономической деятельности в соответствии с классификатором ОКВЭД.
<4> Указывается не менее 3-х цифровых знаков.
                                                                           
                                                                         
                          ИНН                                            
                            <1>                                                              
    5220 1042                           Стр. 0 0 4                              

Сведения об обособленном подразделении иностранной организации

Полное наименование
                                                                               
                                                                               
                                                                               
                                                                               
                                                                               
                                                                               
                                                                               
Сокращенное наименование (если имеется)
                                                                               
                                                                               
                                                                               
Адрес места нахождения обособленного подразделения в Российской Федерации
                                                                               
Почтовый индекс             Код региона                                              
                                                                               
Район                                                                        
                                                                               
Город                                                                        
                                                                               
Населенный пункт                                                                        
                                                                               
Улица (проспект, переулок и т.д.)                                                                        
                                                                       
                        Номер корпуса (строения)                                                  
Номер дома (владения)                                 Номер офиса                    
                                                                         
                                                                       
Контактные данные Телефон (код города и номер)                                              
                                                           
E-mail                                                                            
                                                                               
Дата создания обособленного подразделения в Российской Федерации       .     .                                    
Сведения о руководителе обособленного подразделения
                                                                               
Фамилия                                                                      
                                                                               
Имя                                                                      
                                                                               
Отчество <2>                                                                      
                                                                               
ИНН (при наличии)                                                            
                                                                               
Пол   1 - мужской     Дата рождения     .     .                                            
    2 - женский                                                                        
                                                                               
Место рождения (при наличии)
                                                                               
                                                                               
                                                                               
                                                                               
        1 - гражданин Российской Федерации                                                    
Гражданство     2 - иностранный гражданин                                                      
        3 - лицо без гражданства                                                      
                                                                               
Для иностранного гражданина (код страны) <3>                                                  

<1> Указывается ИНН, присвоенный в Российской Федерации (при наличии).
<2> Отчество указывается при наличии.
<3> Указывается цифровой код страны в соответствии с Общероссийским классификатором стран мира.
                                                                               
                                                                             
                          ИНН                                          
                            <1>                                                            
    5220 1059                           Стр. 0 0 5                            

Сведения о документе, удостоверяющем личность

Вид документа (код)                                                            
                                                                               
Серия и номер документа                                                        
                                                                               
Дата выдачи     .     .           Код подразделения, выдавшего документ <2>       -                
                                                                               
Кем выдан
                                                                               
                                                                               
                                                                               
                                                                               
                                                                               

Реквизиты документа, подтверждающего регистрацию физического лица по месту жительства (месту пребывания) (заполняется в случае представления документа, удостоверяющего личность, отличного от паспорта)

Вид документа (код)                                                            
                                                                               
Регистрационный номер                                                        
                                                                               
Дата выдачи     .     .                                                        
                                                                               
Кем выдан
                                                                               
                                                                               
                                                                               
                                                                               
                                                                               
                                                                             
Адрес места жительства (места пребывания) на территории Российской Федерации       - место жительства                            
                                    - место пребывания                            
                                                                               
Почтовый индекс             Код региона                                              
                                                                               
Район                                                                        
                                                                               
Город                                                                        
                                                                               
Населенный пункт                                                                        
                                                                               
Улица (проспект, переулок и т.д.)                                                                        
                                                                       
                        Номер корпуса (строения)                                                  
Номер дома (владения)                                 Номер квартиры                    
                                                                         
                                                                       
Адрес места жительства в стране постоянного проживания иностранного гражданина Код страны <3>      
                                                                               
                                                                               
                                                                               
                                                                               
                                                                               
                                                                               
                                                                               
                                                                               

<1> Указывается ИНН, присвоенный в Российской Федерации (при наличии).
<2> Заполняется в отношении физических лиц - граждан Российской Федерации.
<3> Указывается цифровой код страны в соответствии с Общероссийским классификатором стран мира.
                                                                               
                                                                             
                          ИНН                                            
                            <1>                                                              
    5220 1066                           Стр.                                    

Приложение N 1
к форме N 11ИО-Учет

Сведения об учредителях-организациях <2>   Лист      
Полное наименование
                                                                               
                                                                               
                                                                               
                                                                               
                                                                               
                                                                               
                                                                               
Сокращенное наименование (если имеется)
                                                                               
                                                                               
                                                                               
                                                                               
Страна регистрации (инкорпорации) (код) <3>                                
Полный адрес в стране регистрации (инкорпорации)
                                                                               
                                                                               
                                                                               
                                                                               
                                                                               
                                                                               
                                                                               
Регистрационный номер
                                                                               
                                                                               
                                                                               
Код налогоплательщика в стране регистрации (инкорпорации) или аналог (если имеется)
                                                                               
                                                                               
                                                                               
                                                           
Доля участия в уставном капитале (%) .       .                                
                                                                               

<1> Указывается ИНН, присвоенный в Российской Федерации (при наличии).
<2> При наличии у иностранной организации более одного учредителя - юридического лица приложение N 1 к форме N 11ИО-Учет заполняется в отношении каждого учредителя-организации.
<3> Указывается цифровой код страны в соответствии с Общероссийским классификатором стран мира.
                                                                               
                                                                             
                          ИНН                                        
                            <1>                                                          
    5220 1073                           Стр.                                

Приложение N 2
к форме N 11ИО-Учет

Сведения об учредителях - физических лицах <2>

                                                                             
Фамилия                                                                      
                                                                               
Имя                                                                      
                                                                               
Отчество <2>                                                                      
                                                                               
ИНН (при наличии)                                                            
                                                                               
Пол   1 - мужской                                                              
    2 - женский                                                                        
                                                                               
Дата рождения     .     .                                                            
                                                                               
        1 - гражданин Российской Федерации   Для иностранного гражданина (код страны) <3>        
Гражданство     2 - иностранный гражданин                                                      
        3 - лицо без гражданства                                                      
                                                                               
Сведения о документе, удостоверяющем личность                                                    
                                                                               
Вид документа (код)                                                            
                                                                               
Серия и номер документа                                                        
                                                                               
Дата выдачи     .     .                                                        
                                                                               
Кем выдан
                                                                               
                                                                               
                                                                               
                                                                               
                                                                               

Реквизиты документа, подтверждающего регистрацию физического лица по месту жительства (месту пребывания) (заполняется в случае представления документа, удостоверяющего личность, отличного от паспорта)

Вид документа (код)                                                            
                                                                               
Регистрационный номер                                                        
                                                                               
Дата выдачи     .     .                                                        
                                                                               
Кем выдан
                                                                               
                                                                               
                                                                               
                                                                               
                                                                               
                                                                               

<1> Указывается ИНН, присвоенный в Российской Федерации (при наличии).
<2> При наличии у иностранной организации более одного учредителя - физического лица приложение N 2 к форме N 11ИО-Учет заполняется в отношении каждого учредителя - физического лица.
<3> Отчество указывается при наличии.
<4> Указывается цифровой код страны в соответствии с Общероссийским классификатором стран мира.
<5> Заполняется в отношении физических лиц - граждан Российской Федерации.
                                                                               
                                                                             
                          ИНН                                      
                            <1>                                                        
    5220 1080                           Стр.                              
Адрес места жительства (пребывания) в стране постоянного проживания Гражданина Российской Федерации
 
                                                                               
Почтовый индекс               Код региона                                              
                                                                               
Район                                                                        
                                                                               
Город                                                                        
                                                                               
Населенный пункт                                                                        
                                                                               
Улица (проспект, переулок и т.д.)                                                                        
                                                                       
                        Номер
корпуса
(строения)
                                                 
Номер дома (владения)                                 Номер квартиры                    
                                                                         
Иностранного гражданина                                                                
                                                                               
Код страны <2>                                                                
                                                               
                                                                               
                                                                               
                                                                               
                                                                               
                                                                               
                                                                               
                                                                               
                                                                               
12. Доля участия в уставном капитале (%)       .                                                

<1> Указывается ИНН, присвоенный в Российской Федерации (при наличии).
<2> Указывается цифровой код страны в соответствии с Общероссийским классификатором стран мира.
                                                                               
                                                                             

Приложение N 2
к приказу ФНС России
от 13.02.2012 N ММВ-7-6/80@

                          ИНН                                                              
                                                                                                             
    5230 1018                           Стр. 0 0 1                                                

Форма N 11НП-Учет

Код по КНД 1113023

код налогового органа        

ЗАЯВЛЕНИЕ ИНОСТРАННОЙ ОРГАНИЗАЦИИ О ПОСТАНОВКЕ НА УЧЕТ В НАЛОГОВОМ ОРГАНЕ В СВЯЗИ С ОТКРЫТИЕМ ОБОСОБЛЕННОГО ПОДРАЗДЕЛЕНИЯ

Прошу поставить на учет в связи с открытием обособленного подразделения в Российской Федерации

    1 - иностранная организация
      2 - филиал иностранной организации, место нахождения которого за пределами Российской Федерации

Полное наименование

                                                                             
                                                                               
                                                                               
                                                                               
                                                                               
                                                                               
                                                                               
 
Данное заявление составлено на       страницах   с приложением копии документа <1> на       листах
                     
                                                                       
Достоверность и полноту сведений, указанных в настоящем заявлении, подтверждаю:     Заполняется работником налогового органа
      Сведения о представлении заявления
    3 - руководитель организации      
    4 - представитель организации <1>     Данное заявление представлено
          (код)                    
                                       
                                            на         страницах
          с приложением копии
                                            документа на         листах  
                                                                       
                                            Дата представления заявления     .     .        
                                                                       
                                            Зарегистрировано за N                    
                                                                       
(фамилия, имя, отчество <2> полностью)                                  
                                                 
ИНН <3>                                                            
                                                                         
Номер контактного телефона                                  
                                                                       
                                                                         
                        .     .                                          
(подпись)   (дата)                                  
                                                                         
                                                                 
                                                                         
  Наименование документа, подтверждающего полномочия представителя     Фамилия, И.О. <2>   Подпись
                                                                         
                                                                         
                                                                         
                                                                         
                                                                         
                                                                         
  Сведения о постановке на учет в налоговом органе  
Постановку на учет осуществил                                                          
                                                                         
Должность     Фамилия, И.О. <2>     Подпись
                                                                         
Присвоен код причины постановки на учет (КПП)                    
                                                                         
Дата постановки на учет     .     .                            
                                                                         
                                                                         
Выдано свидетельство о постановке на учет                        
                                                                         
Серия                         Номер                              
                                                                         
Дата выдачи       .     .                                                    
                                                                         

<1> К заявлению прилагается копия документа, подтверждающего полномочия представителя.
<2> Отчество указывается при наличии.
<3> Заполняется в отношении физических лиц, имеющих документ, подтверждающий присвоение ИНН (Свидетельство о постановке на учет в налоговом органе), и использующих ИНН наряду с персональными данными.
                                                                         
                                                                       
                          ИНН                                                        
                                                                                                       
    5230 1025                           Стр. 0 0 2                                          

Сведения об иностранной организации, состоящей на учете в налоговом органе по месту нахождения обособленного подразделения

Сокращенное наименование (если имеется)
                                                                               
                                                                               
                                                                               
                                                                               
Страна регистрации (инкорпорации) (код страны) <1>                                                    
                                                                               
Регистрационный номер                                                            
                                                                               
                                                                               
                                                                               
Код налогоплательщика в стране регистрации (инкорпорации) или аналог (если имеется)                                    
                                                                               
                                                                               
                                                                               
    Сведения о видах экономической деятельности <2>                  
                                                                               
Код основного вида экономической деятельности в Российской Федерации     .     .     <3>              
                                                                               
Коды иных видов экономической деятельности в Российской Федерации <3>                                        
                                                                               
    .     .             .     .             .     .             .     .        
                                                                               
    .     .             .     .             .     .             .     .        
                                                                               
    .     .             .     .             .     .             .     .        
                                                                               
    .     .             .     .             .     .             .     .        
                                                                               
    .     .             .     .             .     .             .     .        
                                                                               
    .     .             .     .             .     .             .     .        
                                                                               
    .     .             .     .             .     .             .     .        
                                                                               
    .     .             .     .             .     .             .     .        
                                                                               
                                                                               

<1> Указывается цифровой код страны в соответствии с Общероссийским классификатором стран мира.                            
<2> Указываются коды видов экономической деятельности в соответствии с классификатором ОКВЭД.                            
<3> Указывается не менее 3-х цифровых знаков.                        
                                                                               
                                                                               
                          ИНН                                                  
                                                                                                 
    5230 1032                           Стр. 0 0 3                                    

Сведения об открытии обособленного подразделения иностранной организации

Полное наименование
                                                                               
                                                                               
                                                                               
                                                                               
                                                                               
                                                                               
                                                                               
Сокращенное наименование (если имеется)
                                                                               
                                                                               
                                                                               
Адрес места нахождения обособленного подразделения в Российской Федерации
                                                                               
Почтовый индекс             Код региона                                              
                                                                               
Район                                                                        
                                                                               
Город                                                                        
                                                                               
Населенный пункт                                                                        
                                                                               
Улица (проспект, переулок и т.д.)                                                                        
                                                                       
                        Номер корпуса (строения)                                                  
Номер дома (владения)                                 Номер офиса                    
                                                                         
                                                                       
Контактные данные Телефон (код города и номер)                                              
                                                           
E-mail                                                                            
                                                                               
Дата создания обособленного подразделения в Российской Федерации       .     .                                    
Сведения о руководителе обособленного подразделения
                                                                               
Фамилия                                                                      
                                                                               
Имя                                                                      
                                                                               
Отчество <1>                                                                      
                                                                               
ИНН (при наличии)                                                            
                                                                               
Пол   1 - мужской     Дата рождения     .     .                                            
    2 - женский                                                                        
                                                                               
Место рождения (при наличии)
                                                                               
                                                                               
                                                                               
                                                                               
        1 - гражданин Российской Федерации                                                    
Гражданство     2 - иностранный гражданин                                                      
        3 - лицо без гражданства                                                      
                                                                               
Для иностранного гражданина (код страны) <3>                                                  


<1> Отчество указывается при наличии.
<3> Указывается цифровой код страны в соответствии с Общероссийским классификатором стран мира.
                                                                           
                                                                         
                          ИНН                                            
                                                                                           
    5230 1049                           Стр. 0 0 4                              

Сведения о документе, удостоверяющем личность

Вид документа (код)                                                            
                                                                               
Серия и номер документа                                                        
                                                                               
Дата выдачи     .     .           Код подразделения, выдавшего документ <1>       -                
                                                                               
Кем выдан
                                                                               
                                                                               
                                                                               
                                                                               
                                                                               
                                                                               
Реквизиты документа, подтверждающего регистрацию физического лица по месту жительства (месту пребывания) (заполняется в случае представления документа, удостоверяющего личность, отличного от паспорта)
                                                                               
Вид документа (код)                                                            
                                                                               
Регистрационный номер                                                        
                                                                               
Дата выдачи     .     .                                                        
                                                                               
Кем выдан
                                                                               
                                                                               
                                                                               
                                                                               
                                                                               
                                                                               
Адрес места жительства (места пребывания) на территории Российской Федерации       1 - место жительства                            
                                    2 - место пребывания                            
                                                                               
Почтовый индекс             Код региона                                              
                                                                               
Район                                                                        
                                                                               
Город                                                                        
                                                                               
Населенный пункт                                                                        
                                                                               
Улица (проспект, переулок и т.д.)                                                                        
                                                                       
                        Номер корпуса (строения)                                                  
Номер дома (владения)                                 Номер квартиры                    
                                                                         
                                                                       
Адрес места жительства в стране постоянного проживания иностранного гражданина Код страны <2>      
                                                                               
                                                                               
                                                                               
                                                                               
                                                                               
                                                                               
                                                                               
                                                                               


<1> Заполняется в отношении физических лиц - граждан Российской Федерации.
<2> Указывается цифровой код страны в соответствии с Общероссийским классификатором стран мира.
                                                                               
                                                                             

Приложение N 3
к приказу ФНС России
от 13.02.2012 N ММВ-7-6/80@

                          ИНН                                                              
                            <1>                                                                                
    5240 1015                           Стр. 0 0 1                                                

Форма N 11ПП-Учет

Код по КНД 1113024

код налогового органа        

ЗАЯВЛЕНИЕ ИНОСТРАННОЙ ОРГАНИЗАЦИИ О ПОСТАНОВКЕ НА УЧЕТ В НАЛОГОВОМ ОРГАНЕ В СВЯЗИ С ОСУЩЕСТВЛЕНИЕМ ДЕЯТЕЛЬНОСТИ, УКАЗАННОЙ В ПУНКТЕ 9 СТАТЬИ 306 НАЛОГОВОГО КОДЕКСА РОССИЙСКОЙ ФЕДЕРАЦИИ

Прошу поставить на учет

Полное наименование

                                                                             
                                                                               
                                                                               
                                                                               
                                                                               
                                                                               
                                                                               
 
Данное заявление составлено на       страницах   с приложением копии документа <2> на       листах
                     
                                                                       
Достоверность и полноту сведений, указанных в настоящем заявлении, подтверждаю:     Заполняется работником налогового органа
      Сведения о представлении заявления
    3 - руководитель организации      
    4 - представитель организации <2>     Данное заявление представлено
          (код)                    
                                       
                                            на         страницах
          с приложением копии
                                            документа на         листах  
                                                                       
                                            Дата представления заявления     .     .        
                                                                       
                                            Зарегистрировано за N                    
                                                                       
(фамилия, имя, отчество <3> полностью)                                  
                                                 
ИНН <4>                                                            
                                                                         
Номер контактного телефона                                  
                                                                       
                                                                         
                        .     .                                          
(подпись)   (дата)                                  
                                                                         
                                                                 
                                                                         
  Наименование документа, подтверждающего полномочия представителя     Фамилия, И.О. <3>   Подпись
                                                                         
                                                                         
                                                                         
                                                                         
                                                                         
                                                                         
  Сведения о постановке на учет в налоговом органе  
Постановку на учет осуществил                                                          
                                                                         
Должность     Фамилия, И.О. <3>     Подпись
                                                                         
Присвоен идентификационный номер налогоплательщика (ИНН)                    
                                                                         
                                                                         
Код причины постановки на учет (КПП)                                              
                                                                         
Дата постановки на учет     .     .                            
                                                                         
                                                                         
Выдано уведомление о постановке на учет          
                                                                         
Дата выдачи       .     .                                                    
                                                                         

<1> Указывается ИНН, присвоенный в Российской Федерации (при наличии).
<2> К заявлению прилагается копия документа, подтверждающего полномочия представителя.
<3> Отчество указывается при наличии.
<4> Заполняется в отношении физических лиц, имеющих документ, подтверждающий присвоение ИНН (Свидетельство о постановке на учет в налоговом органе), и использующих ИНН наряду с персональными данными.
                                                                         
                                                                       
                          ИНН                                                        
                            <1>                                                                          
    5240 1022                           Стр. 0 0 2                                          

Сведения об иностранной организации

Сокращенное наименование (если имеется)
                                                                               
                                                                               
                                                                               
                                                                               
Страна регистрации (инкорпорации) (код страны) <2>                                                    
                                                                               
Полный адрес в стране регистрации (инкорпорации)
                                                                               
                                                                               
                                                                               
                                                                               
                                                                               
                                                                               
                                                                               
Организационно-правовая форма в стране регистрации (инкорпорации)
    1 - акционерное общество                                          
    2 - полное товарищество                                          
    3 - некоммерческая организация                                          
    4 - государственное учреждение (организация)                                          
    5 - личная компания                                          
    6 - другое (указать)                                          
                                                                               
                                                                               
                                                                               
                                                                               
                                                                               
Наименование регистрирующего органа
                                                                               
                                                                               
                                                                               
                                                                               
Регистрационный номер                                                            
                                                                               
                                                                               
                                                                               
Код налогоплательщика в стране регистрации (инкорпорации) или аналог (если имеется)                                    
                                                                               
Особенности режима регистрации (инкорпорации) (если имеются)
    1 - в особой экономической зоне                                          
    2 - в офшорной юрисдикции                                          
    3 - другое (указать)                                          
                                                                               
                                                                               
                                                                               
                                                                               
                                                 

<1> Указывается ИНН, присвоенный в Российской Федерации (при наличии).                            
<2> Указывается цифровой код страны в соответствии с Общероссийским классификатором стран мира.                            
                         
                                                                             
                                                                               
                          ИНН                                                  
                            <1>                                                                    
    5240 1039                           Стр. 0 0 3                                    

Сведения о деятельности в Российской Федерации

Код основного вида экономической деятельности в Российской Федерации <4>     .     .                                          
                                                                               
Виды экономической деятельности в Российской Федерации <2>                                        
                                                                               
Код основного вида экономической деятельности в Российской Федерации     .     .     <3>                              
                                                                               
Коды иных видов экономической деятельности в Российской Федерации <3>                                                    
    .     .             .     .             .     .             .     .        
                                                                               
    .     .             .     .             .     .             .     .        
                                                                               
    .     .             .     .             .     .             .     .        
                                                                               
    .     .             .     .             .     .             .     .        
                                                                               
    .     .             .     .             .     .             .     .        
                                                                               
    .     .             .     .             .     .             .     .        
                                                                               
    .     .             .     .             .     .             .     .        
                                                                               
Адрес места осуществления деятельности в Российской Федерации
                                                                               
Почтовый индекс             Код региона                                              
                                                                               
Район                                                                        
                                                                               
Город                                                                        
                                                                               
Населенный пункт                                                                        
                                                                               
Улица (проспект, переулок и т.д.)                                                                        
                                                                       
                        Номер корпуса (строения)                                                  
Номер дома (владения)                                 Номер офиса                    
                                                                         
                                                                       
Контактные данные Телефон (код города и номер)                                              
                                                           
E-mail                                                                            
                                                                               
Адрес места осуществления деятельности
    1 - территориальное море Российской Федерации                                          
    2 - континентальный шельф Российской Федерации                                          
    3 - исключительная экономическая зона Российской Федерации                                          
    4 - территория за пределами территории Российской Федерации, на которой Российская Федерация обладает суверенными правами, осуществляет юрисдикцию (иной район, участок морского дна, территория, арендуемая у иностранного государства или используемая на основании международного договора Российской Федерации              
                                               
                                                                               
                                                                               
                                                                               
                                                                               

<1> Указывается ИНН, присвоенный в Российской Федерации (при наличии).
<2> Указываются коды видов экономической деятельности в соответствии с классификатором ОКВЭД.
<3> Указывается не менее 3-х цифровых знаков.
                                                                           
                                                                         
                          ИНН                                            
                                                                                           
    5240 1046                           Стр. 0 0 4                              

Сведения о представителе-организации

Полное наименование
                                                                               
                                                                               
                                                                               
                                                                               
                                                                               
                                                                               
                                                                               
Сокращенное наименование (если имеется)
                                                                               
                                                                               
                                                                               
Адрес места нахождения в Российской Федерации
                                                                               
Почтовый индекс             Код региона                                              
                                                                               
Район                                                                        
                                                                               
Город                                                                        
                                                                               
Населенный пункт                                                                        
                                                                               
Улица (проспект, переулок и т.д.)                                                                        
                                                                       
                        Номер корпуса (строения)                                                  
Номер дома (владения)                                 Номер офиса                    
                                                                         
                                                                       
Контактные данные Телефон (код города и номер)                                              
                                                           
E-mail                                                                            
                                                                             
ИНН (при наличии)                       КПП                                            

<1> Указывается ИНН, присвоенный в Российской Федерации (при наличии).
                                                                               
                                                                             
                          ИНН                                            
                            <1>                                                              
    5240 1053                           Стр. 0 0 5                              

Сведения о представителе - физическом лице

                                                                             
Фамилия                                                                      
                                                                               
Имя                                                                      
                                                                               
Отчество <2>                                                                      
                                                                               
ИНН (при наличии)                                                            
                                                                               
Пол   1 - мужской     Дата рождения     .     .                                            
    2 - женский                                                                        
                                                                               
Место рождения (при наличии)
                                                                               
                                                                               
                                                                               
                                                                               
        1 - гражданин Российской Федерации                                                    
Гражданство     2 - иностранный гражданин                                                      
        3 - лицо без гражданства                                                      
                                                                               
Для иностранного гражданина (код страны) <3>                                                  

Сведения о документе, удостоверяющем личность

Вид документа (код)                                                            
                                                                               
Серия и номер документа                                                        
                                                                               
Дата выдачи     .     .           Код подразделения, выдавшего документ <4>       -                
                                                                               
Кем выдан
                                                                               
                                                                               
                                                                               
                                                                               
                                                                               

Реквизиты документа, подтверждающего регистрацию физического лица по месту жительства (месту пребывания) (заполняется в случае представления документа, удостоверяющего личность, отличного от паспорта)

Вид документа (код)                                                            
                                                                               
Регистрационный номер                                                        
                                                                               
Дата выдачи     .     .                                                        
                                                                               
Кем выдан
                                                                               
                                                                               
                                                                               
                                                                               
                                                                               

<1> Указывается ИНН, присвоенный в Российской Федерации (при наличии).
<2> Отчество указывается при наличии.
<3> Указывается цифровой код страны в соответствии с Общероссийским классификатором стран мира.
<4> Заполняется в отношении физических лиц - граждан Российской Федерации.
                                                                               
                                                                               
                                                                             
                          ИНН                                          
                            <1>                                                            
    5240 1060                           Стр. 0 0 6                            
                                                                             
Адрес места жительства (места пребывания) в Российской Федерации       1 - место жительства                            
                                    2 - место пребывания                            
                                                                               
Почтовый индекс             Код региона                                              
                                                                               
Район                                                                        
                                                                               
Город                                                                        
                                                                               
Населенный пункт                                                                        
                                                                               
Улица (проспект, переулок и т.д.)                                                                        
                                                                       
                        Номер корпуса (строения)                                                  
Номер дома (владения)                                 Номер квартиры                    
                                                                         
                                                                               
Контактные данные Телефон (код города и номер)                                              
                                                           
E-mail                                                                            
                                                                       
Адрес места жительства в стране постоянного проживания иностранного гражданина Код страны <2>      
                                                                               
                                                                               
                                                                               
                                                                               
                                                                               
                                                                               
                                                                               
                                                                               

<1> Указывается ИНН, присвоенный в Российской Федерации (при наличии).                            
<2> Указывается цифровой код страны в соответствии с Общероссийским классификатором стран мира.                                  
                                                                           
                                                                         

Приложение N 4
к приказу ФНС России
от 13.02.2012 N ММВ-7-6/80@

                          ИНН                                                              
                            <1>                                                                                
    5250 1012                           Стр. 0 0 1                                                

Форма N 11НМ-Учет

Код по КНД 1113025

код налогового органа        

ЗАЯВЛЕНИЕ МЕЖДУНАРОДНОЙ ОРГАНИЗАЦИИ, ИНОСТРАННОЙ НЕКОММЕРЧЕСКОЙ НЕПРАВИТЕЛЬСТВЕННОЙ ОРГАНИЗАЦИИ О ПОСТАНОВКЕ НА УЧЕТ В НАЛОГОВОМ ОРГАНЕ

Прошу поставить на учет в связи с осуществлением деятельности в Российской Федерации

1 - международная организация, осуществляющая деятельность через филиал (представительство) в Российской Федерации          
  2 - международная организация, созданная в Российской Федерации          
         
  3 - иностранная некоммерческая неправительственная организация          

Полное наименование

                                                                             
                                                                               
                                                                               
                                                                               
                                                                               
                                                                               
                                                                               
 
Данное заявление составлено на       страницах   с приложением копии документа <2> на       листах
                     
                                                                       
Достоверность и полноту сведений, указанных в настоящем заявлении, подтверждаю:     Заполняется работником налогового органа
      Сведения о представлении заявления
    3 - руководитель организации      
    4 - представитель организации <2>     Данное заявление представлено
          (код)                    
                                       
                                            на         страницах
          с приложением копии
                                            документа на         листах  
                                                                       
                                            Дата представления заявления     .     .        
                                                                       
                                            Зарегистрировано за N                    
                                                                       
(фамилия, имя, отчество <3> полностью)                                  
                                                 
ИНН <4>                                                            
                                                                         
Номер контактного телефона                                  
                                                                       
                                                                         
                        .     .                                          
(подпись)   (дата)                                  
                                                                         
                                                                 
                                                                         
  Наименование документа, подтверждающего полномочия представителя     Фамилия, И.О. <3>   Подпись
                                                                         
                                                                         
                                                                         
                                                                         
                                                                         
                                                                         
  Сведения о постановке на учет в налоговом органе  
Постановку на учет осуществил                                                          
                                                                         
Должность     Фамилия, И.О. <3>     Подпись
                                                                         
Присвоен идентификационный номер налогоплательщика (ИНН)                    
                                                                         
                                                                         
Код причины постановки на учет (КПП)                                              
                                                                         
Дата постановки на учет     .     .                            
                                                                         
                                                                         
Выдано свидетельство о постановке на учет          
                                                                         
Серия                       Номер                                        
                                                                         
                                                                         
Дата выдачи       .     .                                                    
                                                                         

<1> Указывается ИНН, присвоенный в Российской Федерации (при наличии).
<2> К заявлению прилагается копия документа, подтверждающего полномочия представителя.
<3> Отчество указывается при наличии.
<4> Заполняется в отношении физических лиц, имеющих документ, подтверждающий присвоение ИНН (Свидетельство о постановке на учет в налоговом органе), и использующих ИНН наряду с персональными данными.
                                                                         
                                                                       
                          ИНН                                                        
                            <1>                                                                          
    5250 1029                           Стр. 0 0 2                                          

Сведения о международной организации, иностранной некоммерческой неправительственной организации

Сокращенное наименование (если имеется)
                                                                               
                                                                               
                                                                               
                                                                               
Страна регистрации (инкорпорации) (код страны) <2>                                                    
                                                                               
Полный адрес в стране регистрации (инкорпорации) (кроме Российской Федерации)
                                                                               
                                                                               
                                                                               
                                                                               
                                                                               
                                                                               
                                                                               
                                               
Наименование регистрирующего органа
                                                                               
                                                                               
                                                                               
                                                                               
Регистрационный номер                                                            
                                                                               
                                                                               
                                                                               
Код налогоплательщика в стране регистрации (инкорпорации) или аналог (если имеется)                                    
                                                                               
Дата создания международной организации в Российской Федерации       .     .                                            
                                                                               
Адрес места нахождения в Российской Федерации <3>                                                              
                                                                               
Почтовый индекс             Код региона                                              
                                                                               
Район                                                                        
                                                                               
Город                                                                        
                                                                               
Населенный пункт                                                                        
                                                                               
Улица (проспект, переулок и т.д.)                                                                        
                                                                       
                        Номер корпуса (строения)                                                  
Номер дома (владения)                                 Номер офиса                    
                                                                         
                                                                       
Контактные данные Телефон (код города и номер)                                              
                                                           
E-mail                                                                            
 
                                                 

<1> Указывается ИНН, присвоенный в Российской Федерации (при наличии).                            
<2> Указывается цифровой код страны в соответствии с Общероссийским классификатором стран мира.                            
<3> Заполняется международной организацией в случае ее места нахождения в Российской Федерации.                            
                         
                                                                             
                                                                               
                          ИНН                                                  
                            <1>                                                                    
    5250 1036                           Стр. 0 0 3                                    

Сведения о руководителе <2>

Фамилия                                                                      
                                                                               
Имя                                                                      
                                                                               
Отчество <3>                                                                      
                                                                               
ИНН (при наличии)                                                            
                                                                               
Пол   1 - мужской     Дата рождения     .     .                                            
    2 - женский                                                                        
                                                                               
Место рождения (при наличии)
                                                                               
                                                                               
                                                                               
                                                                               
        1 - гражданин Российской Федерации                                                    
Гражданство     2 - иностранный гражданин                                                      
        3 - лицо без гражданства                                                      
                                                                               
Для иностранного гражданина (код страны) <4>                                                  
                                                                               
Сведения о документе, удостоверяющем личность                                                                    
                                                                               
Вид документа (код)                                                            
                                                                               
Серия и номер документа                                                        
                                                                               
Дата выдачи     .     .           Код подразделения, выдавшего документ <5>       -                
                                                                               
Кем выдан
                                                                               
                                                                               
                                                                               
                                                                               
                                                                               
Вид документа (код)                                                            
                                                                               
Регистрационный номер                                                        
                                                                               
Дата выдачи     .     .                                                        
                                                                               
Кем выдан
                                                                               
                                                                               
                                                                               
                                                                               
                                                                               
                                                                               
Реквизиты документа, подтверждающего регистрацию физического лица по месту жительства (месту пребывания) (заполняется в случае представления документа, удостоверяющего личность, отличного от паспорта)
Вид документа (код)                                                      
                                                                               
Регистрационный номер                                                                        
                                                                               
Дата выдачи     .     .                                          
                                                                               
Кем выдан                                                      
                                                                               
                                                                               
                                                                               
                                                                               
                                                                               
                                                                               

<1> Указывается ИНН, присвоенный в Российской Федерации (при наличии).
<2> Заполняется международной организацией в случае ее места нахождения в Российской Федерации.
<3> Отчество указывается при наличии.
<4> Указывается цифровой код страны в соответствии с Общероссийским классификатором стран мира.
<5> Заполняется в отношении физических лиц - граждан Российской Федерации.
                                                                           
                                                                         
                          ИНН                                            
                            <1>)                                                              
    5250 1043                           Стр. 0 0 4                              
Адрес места жительства (места пребывания) в Российской Федерации         1 - место жительства                                              
                        2 - место пребывания                                              
                                                                               
Почтовый индекс             Код региона                                              
                                                                               
Район                                                                  
                                                                               
Город                                                                  
                                                                               
Населенный пункт                                                                  
                                                                               
Улица (проспект, переулок и т.д.)                                                                  
                                                                       
                        Номер корпуса (строения)                                                  
Номер дома (владения)                                 Номер квартиры                    
                                                                         
                                                                       
Адрес места жительства в стране постоянного проживания иностранного гражданина                               Код страны <2>                
                                                                               
                                                                               
                                                                               
                                                                               
                                                                               
                                                                               
                                                                               
                                                                               

Сведения об обслуживающем банке в стране регистрации (инкорпорации)

Наименование банка
                                                                               
                                                                               
                                                                               
                                                                               
                                                                               
                                                                               
                                                                               
                                                                               
СВИФТ код <3>                                                          
                                                                               
Номер текущего счета                                                    

Сведения о филиале (представительстве) международной организации, иностранной некоммерческой неправительственной организации

Полное наименование
                                                                               
                                                                               
                                                                               
                                                                               
                                                                               
                                                                               
                                                                               
Сокращенное наименование (если имеется)
                                                                               
                                                                               
                                                                               

<1> Указывается ИНН, присвоенный в Российской Федерации (при наличии).                                            
<2> Указывается цифровой код страны в соответствии с Общероссийским классификатором стран мира.                            
<3> В соответствии со справочником BIC Directory.                                
 
                                                                           
                                                                         
                          ИНН                                            
                            <1>                                                              
    5250 1050                           Стр. 0 0 5                              

Адрес места нахождения филиала (представительства) в Российской Федерации

Почтовый индекс             Код региона                                              
                                                                               
Район                                                                  
                                                                               
Город                                                                  
                                                                               
Населенный пункт                                                                  
                                                                               
Улица (проспект, переулок и т.д.)                                                                  
                                                                       
                        Номер корпуса (строения)                                                  
Номер дома (владения)                                 Номер офиса                    
                                                                         
                                                                               
Контактные данные Телефон (код города и номер)                                              
                                                           
E-mail                                                                            

Сведения о руководителе филиала (представительства)

                                                                             
Фамилия                                                                      
                                                                               
Имя                                                                      
                                                                               
Отчество <2>                                                                      
                                                                               
ИНН (при наличии)                                                            
                                                                               
Пол   1 - мужской     Дата рождения     .     .                                            
    2 - женский                                                                        
                                                                               
Место рождения (при наличии)
                                                                               
                                                                               
                                                                               
                                                                               
        1 - гражданин Российской Федерации                                                    
Гражданство     2 - иностранный гражданин                                                      
        3 - лицо без гражданства                                                      
                                                                               
Для иностранного гражданина (код страны) <3>                                                  

Сведения о документе, удостоверяющем личность

Вид документа (код)                                                            
                                                                               
Серия и номер документа                                                        
                                                                               
Дата выдачи     .     .           Код подразделения, выдавшего документ <4>       -                
                                                                               
Кем выдан
                                                                               
                                                                               
                                                                               
                                                                               
                                                                               

<1> Указывается ИНН, присвоенный в Российской Федерации (при наличии).                                            
<2> Отчество указывается при наличии.                            
<3> Указывается цифровой код страны в соответствии с Общероссийским классификатором стран мира.                            
<4> Заполняется в отношении физических лиц - граждан Российской Федерации.                                
 
                                                                           
                                                                         
                          ИНН                                          
                            <1>                                                            
    5250 1067                           Стр. 0 0 6                            

Реквизиты документа, подтверждающего регистрацию физического лица по месту жительства (месту пребывания)

(заполняется в случае представления документа, удостоверяющего личность, отличного от паспорта)

Вид документа (код)                                                            
                                                                               
Регистрационный номер                                                        
                                                                               
Дата выдачи     .     .                                    
                                                                               
Кем выдан
                                                                               
                                                                               
                                                                               
                                                                               
                                                                               
                                                                             
Адрес места жительства (места пребывания) в Российской Федерации       1 - место жительства                            
                                    2 - место пребывания                            
                                                                               
Почтовый индекс             Код региона                                              
                                                                               
Район                                                                        
                                                                               
Город                                                                        
                                                                               
Населенный пункт                                                                        
                                                                               
Улица (проспект, переулок и т.д.)                                                                        
                                                                       
                        Номер корпуса (строения)                                                  
Номер дома (владения)                                 Номер квартиры                    
                                                                         
                                                                               
Адрес места жительства в стране постоянного проживания иностранного гражданина Код страны <2>      
                                                                               
                                                                               
                                                                               
                                                                               
                                                                               
                                                                               
                                                                               
                                                                               

Сведения о филиале (представительстве), внесенные в реестр филиалов и представительств международных организаций и иностранных некоммерческих неправительственных организаций

Дата внесения в Реестр сведений о филиале (представительстве)             .     .                                                
                                                                               
Реестровый номер филиала (представительства)                                                                        
                                                                               
Дата выдачи     .     .                                    
                                                                               

<1> Указывается ИНН, присвоенный в Российской Федерации (при наличии).                            
<2> Указывается цифровой код страны в соответствии с Общероссийским классификатором стран мира.                                  
                                                                           
                                                                         

Приложение N 5
к приказу ФНС России
от 13.02.2012 N ММВ-7-6/80@

                                                                                       
                                                                                                             
    5260 1019                           Стр. 0 0 1                                                

Форма N 11ДП-Учет

Код по КНД 1113026

код налогового органа        

ЗАЯВЛЕНИЕ ДИПЛОМАТИЧЕСКОГО ПРЕДСТАВИТЕЛЬСТВА О ПОСТАНОВКЕ НА УЧЕТ В НАЛОГОВОМ ОРГАНЕ

Прошу поставить на учет в связи с осуществлением деятельности в Российской Федерации

Полное наименование дипломатического представительства

                                                                             
                                                                               
                                                                               
                                                                               
                                                                               
                                                                               
                                                                               
 
Данное заявление составлено на       страницах   с приложением копии документа <1> на       листах
                     
                                                                       
Достоверность и полноту сведений, указанных в настоящем заявлении, подтверждаю:     Заполняется работником налогового органа
      Сведения о представлении заявления
    3 - руководитель организации      
    4 - представитель организации <1>     Данное заявление представлено
          (код)                    
                                       
                                            на         страницах
          с приложением копии
                                            документа на         листах  
                                                                       
                                            Дата представления заявления     .     .        
                                                                       
                                            Зарегистрировано за N                    
                                                                       
(фамилия, имя, отчество <2> полностью)                                  
                                                 
ИНН <3>                                                            
                                                                         
Номер контактного телефона                                  
                                                                       
                                                                         
                        .     .                                          
(подпись)   (дата)                                  
                                                                         
                                                                 
                                                                         
  Наименование документа, подтверждающего полномочия представителя     Фамилия, И.О. <2>   Подпись
                                                                         
                                                                         
                                                                         
                                                                         
                                                                         
                                                                         
  Сведения о постановке на учет в налоговом органе  
Постановку на учет осуществил                                                          
                                                                         
Должность     Фамилия, И.О. <2>     Подпись
                                                                         
Присвоен идентификационный номер налогоплательщика (ИНН)                    
                                                                         
                                                                         
Код причины постановки на учет (КПП)                                              
                                                                         
Дата постановки на учет     .     .                            
                                                                         
                                                                         
Выдано свидетельство о постановке на учет          
                                                                         
Серия                       Номер                                        
                                                                         
                                                                         
Дата выдачи       .     .                                                    
                                                                         

<1> К заявлению прилагается копия документа, подтверждающего полномочия представителя.
<2> Отчество указывается при наличии.
<3> Заполняется в отношении физических лиц, имеющих документ, подтверждающий присвоение ИНН (Свидетельство о постановке на учет в налоговом органе), и использующих ИНН наряду с персональными данными.
                                                                         
                                                                       
                                                                                   
                                                                                                       
    5260 1026                           Стр. 0 0 2                                          
Аккредитующее государство (код страны) <1>                                                  
                                                                               
Дата создания дипломатического представительства в Российской Федерации     .     .                                      
                                                                               
                                                                               
                                                                               
Адрес места нахождения в Российской Федерации
                                                                               
Почтовый индекс             Код региона                                              
                                                                               
Район                                                                        
                                                                               
Город                                                                        
                                                                               
Населенный пункт                                                                        
                                                                               
Улица (проспект, переулок и т.д.)                                                                        
                                                                       
                        Номер корпуса (строения)                                                  
Номер дома (владения)                                 Номер офиса                    
                                                                         
                                                                       
Контактные данные Телефон (код города и номер)                                              
                                                           
E-mail                                                                            
                                                                               

<1> Указывается цифровой код страны в соответствии с Общероссийским классификатором стран мира.                            
 
                                                                           
                                                                         

Приложение N 6
к приказу ФНС России
от 13.02.2012 N ММВ-7-6/80@

                          ИНН                                                              
                            <1>                                                                                
    5270 1016                           Стр. 0 0 1                                                

Форма N 11БС-Учет

Код по КНД 1113027

код налогового органа        

ЗАЯВЛЕНИЕ ИНОСТРАННОЙ ОРГАНИЗАЦИИ О ПОСТАНОВКЕ НА УЧЕТ В НАЛОГОВОМ ОРГАНЕ В СВЯЗИ С ОТКРЫТИЕМ СЧЕТА В БАНКЕ

Прошу поставить на учет в связи с открытием счета в банке Российской Федерации

1 - иностранная организация          
  2 - филиал иностранной организации, место нахождения которого за пределами Российской Федерации          
         
3 - иностранная некоммерческая неправительственная организация          
  4 - международная организация          

Полное наименование

                                                                             
                                                                               
                                                                               
                                                                               
                                                                               
                                                                               
                                                                               
 
Данное заявление составлено на       страницах   с приложением копии документа <2> на       листах
                     
                                                                       
Достоверность и полноту сведений, указанных в настоящем заявлении, подтверждаю:     Заполняется работником налогового органа
      Сведения о представлении заявления
    3 - руководитель организации      
    4 - представитель организации <2>     Данное заявление представлено
          (код)                    
                                       
                                            на         страницах
          с приложением копии
                                            документа на         листах  
                                                                       
                                            Дата представления заявления     .     .        
                                                                       
                                            Зарегистрировано за N                    
                                                                       
(фамилия, имя, отчество <3> полностью)                                  
                                                 
ИНН <4>                                                            
                                                                         
Номер контактного телефона                                  
                                                                       
                                                                         
                        .     .                                          
(подпись)   (дата)                                  
                                                                         
                                                                 
                                                                         
  Наименование документа, подтверждающего полномочия представителя     Фамилия, И.О. <3>   Подпись
                                                                         
                                                                         
                                                                         
                                                                         
                                                                         
                                                                         
  Сведения о постановке на учет в налоговом органе  
Постановку на учет осуществил                                                          
                                                                         
Должность     Фамилия, И.О. <3>     Подпись
                                                                         
Присвоен идентификационный номер налогоплательщика (ИНН)                    
                                                                         
                                                                         
Код причины постановки на учет (КПП)                                              
                                                                         
Дата постановки на учет     .     .                            
                                                                         
                                                                         
Выдано свидетельство о постановке на учет          
                                                                         
Серия                       Номер                                        
                                                                         
                                                                         
Дата выдачи       .     .                                                    
                                                                         

<1> Указывается ИНН, присвоенный в Российской Федерации (при наличии).
<2> К заявлению прилагается копия документа, подтверждающего полномочия представителя.
<3> Отчество указывается при наличии.
<4> Заполняется в отношении физических лиц, имеющих документ, подтверждающий присвоение ИНН (Свидетельство о постановке на учет в налоговом органе), и использующих ИНН наряду с персональными данными.
                                                                         
                                                                       
                          ИНН                                                        
                            <1>                                                                          
    5270 1023                           Стр. 0 0 2                                          

Сведения об иностранной организации

Сокращенное наименование (если имеется)
                                                                               
                                                                               
                                                                               
                                                                               
Страна регистрации (инкорпорации) (код страны) <2>                                                    
                                                                               
Полный адрес в стране регистрации (инкорпорации) (кроме Российской Федерации)
                                                                               
                                                                               
                                                                               
                                                                               
                                                                               
                                                                               
                                                                               
                                               
Организационно-правовая форма в стране регистрации (инкорпорации)                                                        
                                                                               
    1 - акционерное общество                                                                  
    2 - полное товарищество                                                                  
  3 - некоммерческая организация                                                                  
  4 - государственное учреждение (организация)                                                          
    5 - личная компания                                                                  
    6 - другое (указать)                                                                
                                                                               
                                                                               
                                                                               
                                                                               
                                                                               
                                                                               
                                                                               
Наименование регистрирующего органа
                                                                               
                                                                               
                                                                               
                                                                               
Регистрационный номер                                                            
                                                                               
                                                                               
                                                                               
Код налогоплательщика в стране регистрации (инкорпорации) или аналог (если имеется)                                    
                                                                               
                                                                               
                                                                               
Особенности режима регистрации (инкорпорации) (если имеются)                                                        
                                                                               
    1 - в особой экономической зоне                                                                  
    2 - в офшорной юрисдикции                                                                  
    3 - другое (указать)                                                                  
                                                                               
                                                                               
                                                                               
                                                                               
                                                 

<1> Указывается ИНН, присвоенный в Российской Федерации (при наличии).                            
<2> Указывается цифровой код страны в соответствии с Общероссийским классификатором стран мира.                                  
                                                                           
                                                                         
                          ИНН                                                  
                            <1>                                                                    
    5270 1030                           Стр. 0 0 3                                    

Сведения о банке в Российской Федерации

Наименование банка
                                                                               
                                                                               
                                                                               
                                                                               
                                                                               
                                                                               
                                                                               
                                               
ИНН                       КПП                                                    
                                                                               
Адрес места нахождения                                                              
                                                                               
Почтовый индекс             Код региона                                              
                                                                               
Район                                                                        
                                                                               
Город                                                                        
                                                                               
Населенный пункт                                                                        
                                                                               
Улица (проспект, переулок и т.д.)                                                                        
                                                                       
                        Номер корпуса (строения)                                                  
Номер дома (владения)                                 Номер офиса                    
                                                                         

<1> Указывается ИНН, присвоенный в Российской Федерации (при наличии).                            
                                   
                                                                           
                                                                         

Приложение N 7
к приказу ФНС России
от 13.02.2012 N ММВ-7-6/80@

                          ИНН                                                              
                                                                                                             
    5280 1013       КПП                   Стр. 0 0 1                                                

Форма N 11СН-Учет

Код по КНД 1113028

код налогового органа        

ЗАЯВЛЕНИЕ ИНОСТРАННОЙ ОРГАНИЗАЦИИ О СНЯТИИ С УЧЕТА В НАЛОГОВОМ ОРГАНЕ

Прошу снять с учета в связи с прекращением деятельности в Российской Федерации

1 - иностранная организация          
  2 - филиал иностранной организации, место нахождения которого за пределами Российской Федерации          
         
3 - иностранная некоммерческая неправительственная организация          
4 - международная организация          
  5 - дипломатическое представительство          

Полное наименование

                                                                             
                                                                               
                                                                               
                                                                               
                                                                               
                                                                               
                                                                               
 
Сокращенное наименование (если имеется)
                                                                               
                                                                               
                                                                               
                                                                               
Данное заявление составлено на       страницах   с приложением копии документа <1> на       листах
                     
                                                                       
Достоверность и полноту сведений, указанных в настоящем заявлении, подтверждаю:     Заполняется работником налогового органа
      Сведения о представлении заявления
    3 - руководитель организации      
    4 - представитель организации <1>     Данное заявление представлено
          (код)                    
                                       
                                            на         страницах
          с приложением копии
                                            документа на         листах  
                                                                       
                                            Дата представления заявления     .     .        
                                                                       
                                            Зарегистрировано за N                    
                                                                       
(фамилия, имя, отчество <2> полностью)                                  
                                                 
ИНН <3>                                                            
                                                                         
Номер контактного телефона                                  
                                                                       
                                                                         
                        .     .                                          
(подпись)   (дата)                                  
                                                                         
                                                                 
                                                                         
  Наименование документа, подтверждающего полномочия представителя     Фамилия, И.О. <2>   Подпись
                                                                         
                                                                         
                                                                         
                                                                         
                                                                         
                                                                         
  Сведения о снятии с учета в налоговом органе  
Снятие с учета осуществил                                                          
                                                                         
Должность     Фамилия, И.О. <2>     Подпись
                                                                         
Дата снятия с учета     .     .                            

<1> К заявлению прилагается копия документа, подтверждающего полномочия представителя.                            
<2> Отчество указывается при наличии.                            
<3> Заполняется в отношении физических лиц, имеющих документ, подтверждающий присвоение ИНН (Свидетельство о постановке на учет в налоговом органе), и использующих ИНН наряду с персональными данными.                            
                             
                                                                           
                                                                         
                          ИНН                                                        
                                                                                                       
    5280 1020       КПП                   Стр. 0 0 2                                          

Сведения о международной организации, иностранной некоммерческой неправительственной организации

Страна регистрации (инкорпорации) (код страны) <1>                                                    
                                                                               
Адрес места нахождения в Российской Федерации                                                              
                                                                               
Почтовый индекс             Код региона                                              
                                                                               
Район                                                                        
                                                                               
Город                                                                        
                                                                               
Населенный пункт                                                                        
                                                                               
Улица (проспект, переулок и т.д.)                                                                        
                                                                       
                        Номер корпуса (строения)                                                  
Номер дома (владения)                                 Номер офиса                    
                                                                         
                                                                               
Свидетельство о постановке на учет                                                        
                                                                               
Серия                       Номер                                                  
                                                                               
                                                                       
Дата постановки на учет     .     .                                                          

<1> Указывается цифровой код страны в соответствии с Общероссийским классификатором стран мира.                            
                             
                                                                           
                                                                         

Приложение N 8
к приказу ФНС России
от 13.02.2012 N ММВ-7-6/80@

                        ИНН              
                          <1>                                
  5290   1010                         Стр. 0 0 1

Форма N 11УВ-Учет

Код по КНД 1113029

код налогового органа        

УВЕДОМЛЕНИЕ ИНОСТРАННОЙ ОРГАНИЗАЦИИ О ВЫБОРЕ НАЛОГОВОГО ОРГАНА ДЛЯ ПОСТАНОВКИ НА УЧЕТ ИНОСТРАННОЙ ОРГАНИЗАЦИИ ПО МЕСТУ НАХОЖДЕНИЯ ОДНОГО ИЗ ЕЕ ОБОСОБЛЕННЫХ ПОДРАЗДЕЛЕНИЙ, НАХОДЯЩИХСЯ В ОДНОМ МУНИЦИПАЛЬНОМ ОБРАЗОВАНИИ, ГОРОДАХ ФЕДЕРАЛЬНОГО ЗНАЧЕНИЯ МОСКВЕ И САНКТ-ПЕТЕРБУРГЕ НА ТЕРРИТОРИЯХ, ПОДВЕДОМСТВЕННЫХ РАЗНЫМ НАЛОГОВЫМ ОРГАНАМ

Иностранная организация

                                                                             
                                                                               
                                                                               
                                                                               
                                                                               
                                                                               
                                                                               
(полное наименование)
Сообщает о выборе налогового органа         для постановки на учет иностранной организации по месту нахождения обособленных подразделений <2>
  (код налогового органа)
Количество обособленных подразделений                
                                                           
Постановку на учет иностранной организации по месту нахождения вновь создаваемых обособленных подразделений после подачи настоящего уведомления осуществлять в выбранном налоговом органе           1 - да                                              
            2 - нет                                              
                                                           
                                          с приложением копии документа <3> на          
Данное уведомление составлено на             страницах           листах
                                                                         
Достоверность и полноту сведений, указанных в настоящем заявлении, подтверждаю:     Заполняется работником налогового органа
      Сведения о представлении уведомления
  3 - руководитель организации,      
  4 - представитель организации. <3>     Данное уведомление представлено
          (код)                  
                                       
                                            на         страницах
          с приложением копии
                                            документа на         листах  
                                                                       
                                            Дата представления уведомления     .     .        
                                                                       
                                            Зарегистрировано за N                          
                                                                       
(фамилия, имя, отчество <4> полностью)                                  
                                                 
ИНН <5>                                                          
                                                                         
Номер контактного телефона                                  
                                                                       
E-mail                                                                    
                                                                         
                                                                         
                        .     .                                          
(подпись)   (дата)                                  
                                                                         
                                                                         
  Наименование документа, подтверждающего полномочия представителя     Фамилия, И.О. <4>   Подпись
                                                                         
                                                                         
                                                                         
                                                                         
                                                                         

<1> Указывается ИНН, присвоенный в Российской Федерации (при наличии).
<2> По каждому обособленному подразделению заполняется отдельная страница "Сведения об обособленном подразделении иностранной организации".
<3> К уведомлению прилагается копия документа, подтверждающего полномочия представителя.
<4> Отчество указывается при наличии.
<5> Заполняется в отношении физических лиц, имеющих документ, подтверждающий присвоение ИНН (Свидетельство о постановке на учет в налоговом органе), и использующих ИНН наряду с персональными данными.
                                                                         
                                                                       
                        ИНН              
                          <1>                                
  5290   1027                       Стр. 0 0 2

Сведения об иностранной организации

Сокращенное наименование (если имеется)                                                    
                                                                               
                                                                             
                                                                             
                                                                               
                                                                               
Страна регистрации (инкорпорации) (код страны) <2>                                                
                                                                               
Регистрационный номер                                                              
                                                                               
                                                                             
 
Код налогоплательщика в стране регистрации (инкорпорации) или аналог (если имеется)                            
                                                                               
                                                                               
                                                                               

<1> Указывается ИНН, присвоенный в Российской Федерации (при наличии).
<2> Указывается цифровой код страны в соответствии с Общероссийским классификатором стран мира.
                                                                               
                                                                             
                        ИНН              
                          <1>                                
  5290   1034                         Стр.      

Сведения об обособленном подразделении иностранной организации

КПП (при наличии) <2>                                                                    
                                                                               
Наименование (при наличии)                                                                
                                                                               
                                                                             
                                                                             
                                                                               
                                                                               
                                                                             
                                                                               
                                                                             
 
Адрес места нахождения обособленного подразделения в Российской Федерации
                                                                               
Почтовый индекс                     Код региона                                              
                                                                               
Район                                                                        
                                                                               
Город                                                                        
                                                                               
Населенный пункт                                                                        
                                                                               
Улица (проспект, переулок и т.д.)                                                                        
                                                                       
                        Номер корпуса (строения)                                                  
Номер дома (владения)                                 Номер офиса                    
                                                                               
Контактные данные   Телефон (код города и номер)                                              
                                                                               
E-mail                                                                          
                                                                               
Достоверность и полноту сведений, указанных в настоящем уведомлении, подтверждаю:                    
                                                        (подпись)

<1> Указывается ИНН, присвоенный в Российской Федерации (при наличии).
<2> Указывается ИНН, присвоенный ранее иностранной организации при постановке на учет в налоговом органе по месту нахождения обособленного подразделения.
                                                                               
                                                                             

Приложение N 9
к приказу ФНС России
от 13.02.2012 N ММВ-7-6/80@

(в ред. Приказа ФНС РФ от 24.04.2013 N ММВ-7-6/155@)

                        ИНН              
                                                           
  5300   1016     КПП                   Стр. 0 0 1
ЗАЯВЛЕНИЕ ИНОСТРАННОЙ ОРГАНИЗАЦИИ ОБ ИЗМЕНЕНИЯХ В РАНЕЕ СООБЩЕННЫХ В НАЛОГОВЫЙ ОРГАН СВЕДЕНИЯХ
Форма N 11ИС-Учет
Код по КНД 1113030
код налогового органа        

Прошу изменить сведения: <1>

об иностранной организации <2> о видах экономической деятельности в Российской Федерации <3>   об обслуживающем банке в стране регистрации (инкорпорации) <3>
           
об обособленном подразделении <4> о руководителе обособленного подразделения (международной организации, созданной в Российской Федерации) <5>    
                                                                           
                                                                               
                                                                             
                                                                               
                                                                             
                                                                               
                                                                             
(полное наименование иностранной организации)
Документы (копии), подтверждающие изменения, к форме N 11 ИС-Учет на       листах                    
                         
Данное заявление составлено на       страницах с приложением копии документа <6> на       листах    
Достоверность и полноту сведений, указанных в настоящем заявлении, подтверждаю:     Заполняется работником налогового органа
      Сведения о представлении заявления
  3 - руководитель организации,      
  4 - представитель организации. <6>     Данное заявление представлено
          (код)                  
                                       
                                            на         страницах
                                                                       
                                            с приложением копии документа на       листах  
                                                                       
                                            Дата представления     .     .        
(фамилия, имя, отчество <> полностью)     заявления                    
                                            Зарегистрировано                          
ИНН <8>                             за N                        
                                                                         
Номер контактного телефона                                  
                                                                       
                                                                       
                        .     .                                          
(подпись)   (дата)                                  
                                                                         
                                                                         
  Наименование документа, подтверждающего полномочия представителя     Фамилия, И.О. <7>   Подпись
                                                                         
                                                                       
                                                                         
                                                                       
                                                                         
                                                                         
Сведения о внесении изменений в налоговом органе
                                                                         
Учет осуществил                                                          
                                                                         
Должность     Фамилия, И.О. <7>     Подпись
                                                                         
Присвоен код причины постановки на учет <9>                             Дата       .              
                                                                         
Выдано свидетельство о постановке на учет                                            
                                                                         
        Серия                         Номер                              
                                                                         
                                              Дата выдачи       .     .        
                                                                         

<1> При наличии изменений указывается "1", при отсутствии изменений указывается "0".
<2> При наличии изменений сведения указываются в приложении N 1.
<3> При наличии изменений сведения указываются в приложении N 2.
<4> При наличии изменений сведения указываются в приложении N 3.
<5> При наличии изменений сведения указываются в приложении N 4.
<6> К заявлению прилагается копия документа, подтверждающего полномочия представителя.
<7> Отчество указывается при наличии.
<8> Заполняется в отношении физических лиц, имеющих документ, подтверждающий присвоение ИНН (Свидетельство о постановке на учет в налоговом органе), и использующих ИНН наряду с персональными данными.
<9> Заполняется при постановке на учет в случае изменения места нахождения обособленного подразделения иностранной организации, приводящего к изменению налогового органа.
                                                                         
                                                                       

Приложение N 1
к форме N 11ИС-Учет

(в ред. Приказа ФНС РФ от 24.04.2013 N ММВ-7-6/155@)

                        ИНН              
                                                           
  5300   1023     КПП                   Стр.
СВЕДЕНИЯ ОБ ИНОСТРАННОЙ ОРГАНИЗАЦИИ
                                                                               
Сокращенное наименование (если имеется)
                                                                               
                                                                             
                                                                               
                                                                             
                                                                               
Страна регистрации (инкорпорации) (код страны) <1>                            
                                                                               
Полный адрес в стране регистрации (инкорпорации)
                                                                               
                                                                             
                                                                               
                                                                             
                                                                               
                                                                             
                                                                               
                                                                             
                                                                               
Организационно-правовая форма в стране регистрации (инкорпорации)                        
                                                                               
        1 - акционерное общество                                                
      2 - полное товарищество                                                
        3 - некоммерческая организация                                                
        4 - государственное учреждение (организация)                                                
        5 - личная компания                                                
        6 - другое (указать)                                                
                                                                               
                                                                             
                                                                               
                                                                             
                                                                               
                                                                             
                                                                               
Наименование регистрирующего органа                                                      
                                                                               
                                                                             
                                                                               
                                                                             
                                                                               
Регистрационный номер                                                              
                                                                               
                                                                             
                                                                               
Код налогоплательщика в стране регистрации (инкорпорации) или аналог (если имеется)                                
                                                                               
                                                                             
                                                                               
Особенности режима регистрации (инкорпорации) (если имеются)
                                                                               
        1 - в особой экономической зоне                                                          
        2 - в офшорной юрисдикции                                                          
        3 - другое (указать)                                                          
                                                                               
                                                                             
                                                                               
                                                                             
                                                                               
Размер уставного капитала                                       Код валюты <2>      
                                                                               

<1> Указывается цифровой код страны в соответствии с Общероссийским классификатором стран мира.
<2> Указывается цифровой код валюты в соответствии с Общероссийским классификатором валют.
                                                                               
                                                                             
                        ИНН              
                                                           
  5300   1030     КПП                   Стр.
Адрес места осуществления деятельности (места нахождения) в Российской Федерации <1>
                                                                               
Почтовый индекс                     Код региона                                              
                                                                               
Район                                                                        
                                                                               
Город                                                                        
                                                                               
Населенный пункт                                                                        
                                                                               
Улица (проспект, переулок и т.д.)                                                                        
                                                                       
                        Номер корпуса (строения)                                                  
Номер дома (владения)                                 Номер офиса                    
                                                                               
Контактные данные   Телефон (код города и номер)                                              
                                                                               
E-mail                                                                          
                                                                               
Адрес места осуществления деятельности                                          
                                                                               
        1 - территориальное море Российской Федерации                                
        2 - континентальный шельф Российской Федерации                                
        3 - исключительная экономическая зона Российской Федерации                                
        4 - территория за пределами территории Российской Федерации, на которой Российская Федерация обладает суверенными правами, осуществляет юрисдикцию (иной район, участок морского дна, территория, арендуемая у иностранного государства или используемая на основании международного договора Российской Федерации)          
                                                                               
                                                                             
                                                                               
                                                                             
                                                                               
                                                                             
                                                                               

<1> Заполняется иностранной организацией, осуществляющей деятельность, указанную в пункте 9 статьи 306 Налогового кодекса Российской Федерации, международной организацией в случае ее места нахождения в Российской Федерации, дипломатическим представительством.
                                                                               
                                                                             

Приложение N 2
к форме N 11ИС-Учет

(в ред. Приказа ФНС РФ от 24.04.2013 N ММВ-7-6/155@)

                        ИНН              
                                                           
  5300   1047     КПП                   Стр.
СВЕДЕНИЯ ОБ ОБСЛУЖИВАЮЩЕМ БАНКЕ В СТРАНЕ РЕГИСТРАЦИИ (ИНКОРПОРАЦИИ)
                                                                               
Наименование банка
                                                                               
                                                                             
                                                                               
                                                                             
                                                                               
                                                                             
                                                                               
                                                                             
                                                                               
СВИФТ код <1>                                                                  
                                                                               
Номер текущего счета                                                            
                                                                               
Дата внесения изменений     .     .                                                        
                                                                               
Сведения о видах экономической деятельности <2>
                                                                               
Код основного вида экономической деятельности в Российской Федерации       .     .       <3>            
                                                                               
Коды иных видов экономической деятельности в Российской Федерации <3>                        
                                                                               
      .     .             .     .             .     .             .     .      
                                                                               
      .     .             .     .             .     .             .     .      
                                                                               
      .     .             .     .             .     .             .     .      
                                                                               
      .     .             .     .             .     .             .     .      
                                                                               
      .     .             .     .             .     .             .     .      
                                                                               
      .     .             .     .             .     .             .     .      
                                                                               
      .     .             .     .             .     .             .     .      
                                                                               
      .     .             .     .             .     .             .     .      
                                                                               
      .     .             .     .             .     .             .     .      
                                                                               
      .     .             .     .             .     .             .     .      
                                                                               
Дата внесения изменений     .     .                                                        
                                                                               

<1> В соответствии со справочником BIC Directory.
<2> Указываются коды видов экономической деятельности в соответствии с Общероссийским классификатором видов экономической деятельности.
<3> Указывается не менее 3-х цифровых знаков.
                                                                               
                                                                               

Приложение N 3
к форме N 11ИС-Учет

(в ред. Приказа ФНС РФ от 24.04.2013 N ММВ-7-6/155@)

                        ИНН              
                                                           
  5300   1054     КПП                   Стр.
СВЕДЕНИЯ ОБ ОБОСОБЛЕННОМ ПОДРАЗДЕЛЕНИИ ИНОСТРАННОЙ ОРГАНИЗАЦИИ, О ФИЛИАЛЕ (ПРЕДСТАВИТЕЛЬСТВЕ) МЕЖДУНАРОДНОЙ ОРГАНИЗАЦИИ, ИНОСТРАННОЙ НЕКОММЕРЧЕСКОЙ НЕПРАВИТЕЛЬСТВЕННОЙ ОРГАНИЗАЦИИ
                                                                               
Полное наименование
                                                                               
                                                                             
                                                                               
                                                                             
                                                                               
                                                                             
                                                                               
                                                                             
                                                                               
Сокращенное наименование (если имеется)
                                                                               
                                                                             
                                                                               
                                                                             
                                                                               
Адрес места нахождения обособленного подразделения в Российской Федерации
                                                                               
Почтовый индекс                     Код региона                                              
                                                                               
Район                                                                        
                                                                               
Город                                                                        
                                                                               
Населенный пункт                                                                        
                                                                               
Улица (проспект, переулок и т.д.)                                                                        
                                                                       
                        Номер корпуса (строения)                                                  
Номер дома (владения)                                 Номер офиса                    
                                                                               
Контактные данные   Телефон (код города и номер)                                              
                                                                               
E-mail                                                                          
                                                                               
Дата внесения изменений     .     .                                                        
                                                                               
                                                                             

Приложение N 4
к форме N 11ИС-Учет

(в ред. Приказа ФНС РФ от 24.04.2013 N ММВ-7-6/155@)

                        ИНН              
                                                           
  5300   1054     КПП                   Стр.
СВЕДЕНИЯ О РУКОВОДИТЕЛЕ ОБОСОБЛЕННОГО ПОДРАЗДЕЛЕНИЯ (МЕЖДУНАРОДНОЙ ОРГАНИЗАЦИИ, СОЗДАННОЙ В РОССИЙСКОЙ ФЕДЕРАЦИИ)
                                                                               
Фамилия                                                                      
                                                                               
Имя                                                                      
                                                                               
Отчество <1>                                                                      
                                                                               
ИНН (при наличии)                                                                  
                                                                               
Пол     1 - мужской         Дата рождения     .     .                              
      2 - женский                                                                
                                                                               
Место рождения (при наличии)                                                
                                                                               
                                                                             
                                                                               
                                                                             
                                                                               
                1 - гражданин Российской Федерации Для иностранного гражданина (код страны) <2>            
Гражданство     2 - иностранный гражданин                                    
                3 - лицо без гражданства                                    
                                                                               
Сведения о документе, удостоверяющем личность
                                                                               
Вид документа (код)                                                                      
                                                                               
Серия и номер документа                                                            
                                                                               
Дата выдачи     .     .             Код подразделения, выдавшего документ <3>       -            
                                                                               
Кем выдан                                                                      
                                                                               
                                                                             
                                                                               
                                                                             
                                                                               
                                                                             
                                                                               
Реквизиты документа, подтверждающего регистрацию физического лица по месту жительства (месту пребывания) (заполняется в случае представления документа, удостоверяющего личность, отличного от паспорта)    
                                                                               
Вид документа (код)                                                                      
                                                                               
Регистрационный номер                                                                      
                                                                               
Дата выдачи     .     .                                                          
                                                                               
Кем выдан                                                                    
                                                                               
                                                                             
                                                                               
                                                                             
                                                                               
                                                                             
                                                                               

<1> Отчество указывается при наличии.
<2> Указывается цифровой код страны в соответствии с Общероссийским классификатором стран мира.
<3> Заполняется в отношении физических лиц - граждан Российской Федерации.
                                                                               
                                                                             
                        ИНН              
                                                           
  5300   1054     КПП                   Стр.
                                                                             
Адрес места жительства (места пребывания) в Российской Федерации       1 - место жительства
                                              2 - место пребывания
                                                                               
Почтовый индекс                     Код региона                                              
                                                                               
Район                                                                        
                                                                               
Город                                                                        
                                                                               
Населенный пункт                                                                        
                                                                               
Улица (проспект, переулок и т.д.)                                                                        
                                                                       
                        Номер корпуса (строения)                                                  
Номер дома (владения)                                 Номер квартиры                    
                                                                               
Адрес места жительства в стране постоянного проживания иностранного гражданина         Код страны <1>            
                                                                               
                                                                             
                                                                               
                                                                             
                                                                               
                                                                             
                                                                               
                                                                             
                                                                               
Дата внесения изменений     .     .                                                        
                                                                               

<1> Указывается цифровой код страны в соответствии с Общероссийским классификатором стран мира.
                                                                               
                                                                             

Приложение N 10
к приказу ФНС России
от 13.02.2012 N ММВ-7-6/80@

                                                 Форма N 11УП-Учет
 
                                                Код по КНД 1121055
 
Бланк налогового органа
________________________
(почтовый индекс, адрес,
        телефон)
________________________
N ____ "__" ____________
 
                      УВЕДОМЛЕНИЕ
       О ПОСТАНОВКЕ НА УЧЕТ ИНОСТРАННОЙ ОРГАНИЗАЦИИ
                  В НАЛОГОВОМ ОРГАНЕ
 
__________________________________________________________________
         (полное наименование иностранной организации)
__________________________________________________________________
состоит на учете в _______________________________________________
                                                                  
 
 
 
 
 
 
   (наименование налогового органа и его код)   
 
 
 
 
 
 
 
ИНН/КПП        
 
 
 
 
 
 
 
 
 
 
/
 
 
 
 
 
 
 
 
 
 
поставлена на учет _____________________________
                        (число, месяц, год)
на основании сведений ___________________________________________,
содержащихся в __________________________________________________,
                    (наименование документа, его реквизиты)
по   основаниям,   предусмотренным   Налоговым кодексом Российской
Федерации:
__________________________________________________________________
__________________________________________________________________
 
Должностное лицо
налогового органа              ___________ _______________________
                                (подпись)    (Фамилия, И.О. <1>)
 
                                   М.П.
 

<1> Отчество указывается при наличии.      

Приложение N 11
к приказу ФНС России
от 13.02.2012 N ММВ-7-6/80@

                                                 Форма N 11УС-Учет
 
                                                Код по КНД 1121056
 
Бланк налогового органа
________________________
(почтовый индекс, адрес,
        телефон)
________________________
N ____ "__" ____________
 
                         УВЕДОМЛЕНИЕ  
   О  СНЯТИИ С УЧЕТА ИНОСТРАННОЙ ОРГАНИЗАЦИИ В НАЛОГОВОМ ОРГАНЕ
 
 
 
 
 
 
 
   (наименование налогового органа и его код)   
 
 
 
 
 
 
 
сообщает, что иностранная организация ____________________________
                                          (полное наименование
__________________________________________________________________
                 иностранной организации)
 
ИНН/КПП        
 
 
 
 
 
 
 
 
 
 
/
 
 
 
 
 
 
 
 
 
 
на основании сведений ____________________________________________
_________________________________________________________________,
содержащихся в __________________________________________________,
                     (наименование документа, его реквизиты)
снята с учета _________________________
                 (число, месяц, год)
по   основаниям,   предусмотренным   Налоговым кодексом Российской
Федерации:
__________________________________________________________________
__________________________________________________________________
 
Должностное лицо
налогового органа              ___________ _______________________
                                (подпись)    (Фамилия, И.О. <1>)
 
                                   М.П.
 

<1> Отчество указывается при наличии.      

Приложение N 12
к приказу ФНС России
от 13.02.2012 N ММВ-7-6/80@

                                                 Форма N 11СВ-Учет
 
                                                Код по КНД 1121054
 
              Федеральная налоговая служба
 
                     СВИДЕТЕЛЬСТВО
 
                  О ПОСТАНОВКЕ НА УЧЕТ
       ИНОСТРАННОЙ ОРГАНИЗАЦИИ В НАЛОГОВОМ ОРГАНЕ
 
 Настоящее свидетельство подтверждает, что иностранная организация
 Статус организации: _____________________________________________
 Наименование: ___________________________________________________
__________________________________________________________________
__________________________________________________________________
 Страна регистрации: _____________________________________________
поставлена на учет в соответствии
с Налоговым кодексом Российской Федерации ________________________
                                             (число, месяц, год)
в налоговом органе
 
 
 
 
 
 
   (наименование налогового органа и его код)   
 
 
 
 
 
 
 
в связи с
__________________________________________________________________
__________________________________________________________________
 
и ей присвоен
ИНН/КПП        
 
 
 
 
 
 
 
 
 
 
/
 
 
 
 
 
 
 
 
 
 
Должностное лицо
налогового органа              ___________________________________
                                  (подпись, фамилия, инициалы)
 
                                   М.П.
 
 
 

Приложение N 13
к приказу ФНС России
от 13.02.2012 N ММВ-7-6/80@

ФОРМАТ ЗАЯВЛЕНИЯ ИНОСТРАННОЙ ОРГАНИЗАЦИИ О ПОСТАНОВКЕ НА УЧЕТ В НАЛОГОВОМ ОРГАНЕ

I. ОБЩИЕ СВЕДЕНИЯ

1. Настоящий формат описывает требования к XML файлам (далее - файлам обмена) передачи в налоговые органы в электронном виде сведений по заявлению иностранной организации о постановке на учет в налоговом органе.

2. Номер версии настоящего формата 5.01, часть DXXII.

II. ОПИСАНИЕ ФАЙЛА ОБМЕНА

3. Имя файла обмена должно иметь следующий вид:

R_T_A_K_O_GGGGMMDD_N, где:

R_T - префикс, принимающий значение UT_ZIOPUNO;

A_K - идентификатор получателя информации, где: A - идентификатор получателя, которому направляется файл обмена, K - идентификатор конечного получателя, для которого предназначена информация из данного файла обмена <1>. Каждый из идентификаторов (A и K) имеет вид для налоговых органов - четырехразрядный код (код налогового органа в соответствии с классификатором "Система обозначения налоговых органов" (СОНО));

<1> Передача файла от отправителя к конечному получателю (K) может осуществляться в несколько этапов через другие налоговые органы, осуществляющие передачу файла на промежуточных этапах, которые обозначаются идентификатором A. В случае передачи файла от отправителя к конечному получателю при отсутствии налоговых органов, осуществляющих передачу на промежуточных этапах, значения идентификаторов A и K совпадают. Для файлов, представляемых налогоплательщиками в налоговый орган, идентификатор конечного получателя в имени файла K должен совпадать со значением атрибута "Код налогового органа" (КодНО) в представляемом файле обмена.

O - идентификатор отправителя информации, имеет вид:

для организаций - девятнадцатиразрядный код (ИНН и КПП организации);

для физических лиц - двенадцатиразрядный код (ИНН физического лица, при наличии. При отсутствии ИНН - последовательность из двенадцати нулей);

GGGG - год формирования передаваемого файла, MM - месяц, DD - день;

N - идентификационный номер файла (длина - от 1 до 36 знаков. Идентификационный номер файла должен обеспечивать уникальность файла).

Расширение имени файла - xml. Расширение имени файла может указываться как строчными, так и прописными буквами.

Параметры первой строки файла обмена

Первая строка XML файла должна иметь следующий вид:

<?xml version ="1.0" encoding ="windows-1251"?>

Имя файла, содержащего XML схему файла обмена, должно иметь следующий вид:

UT_ZIOPUNO_1_522_00_05_01_xx, где xx - номер версии схемы.

Расширение имени файла - xsd.

4. Логическая модель файла обмена представлена в виде диаграммы структуры файла обмена на рисунке 1 настоящего формата. Элементами логической модели файла обмена являются элементы и атрибуты XML файла. Перечень структурных элементов логической модели файла обмена и сведения о них приведены в таблицах 4.1 - 4.23 настоящего формата.

Для каждого структурного элемента логической модели файла обмена приводятся следующие сведения:

наименование элемента. Приводится полное наименование элемента <1>;

<1> В строке таблицы могут быть описаны несколько элементов, наименования которых разделены символом "|". Такая форма записи применяется в случае возможного наличия в файле обмена только одного элемента из описанных в этой строке.

сокращенное наименование элемента. Приводится сокращенное наименование элемента. Синтаксис сокращенного наименования должен удовлетворять спецификации XML;

признак типа элемента. Может принимать следующие значения: "С" - сложный элемент логической модели (содержит вложенные элементы), "П" - простой элемент логической модели, реализованный в виде элемента XML файла, "А" - простой элемент логической модели, реализованный в виде атрибута элемента XML файла. Простой элемент логической модели не содержит вложенные элементы;

формат значения элемента. Формат значения элемента представляется следующими условными обозначениями: T - символьная строка; N - числовое значение (целое или дробное).

Формат символьной строки указывается в виде T(n-k) или T(=k), где n - минимальное количество знаков, k - максимальное количество знаков, символ "-" - разделитель, символ "=" означает фиксированное количество знаков в строке. В случае, если минимальное количество знаков равно 0, формат имеет вид T(0-k). В случае, если максимальное количество знаков неограниченно, формат имеет вид T(n-).

Формат числового значения указывается в виде N(m.k), где m - максимальное количество знаков в числе, включая знак (для отрицательного числа), целую и дробную части числа без разделяющей десятичной точки, k - максимальное число знаков дробной части числа. Если число знаков дробной части числа равно 0 (т.е. число целое), то формат числового значения имеет вид N(m).

Для простых элементов, являющихся базовыми в XML (определенными в http://www.w3.org/TR/xmlschema-0), например, элемент с типом "date", поле "Формат значения элемента" не заполняется. Для таких элементов в поле "Дополнительная информация" указывается тип базового элемента;

признак обязательности элемента определяет обязательность наличия элемента (совокупности наименования элемента и его значения) в файле обмена. Признак обязательности элемента может принимать следующие значения: "О" - наличие элемента в файле обмена обязательно; "Н" - присутствие элемента в файле обмена необязательно, т.е. элемент может отсутствовать. Если элемент принимает ограниченный перечень значений (по классификатору, кодовому словарю и т.п.), то признак обязательности элемента дополняется символом "К". Например: "ОК". В случае, если количество реализаций элемента может быть более одной, то признак обязательности элемента дополняется символом "М". Например: "НМ", "ОКМ";

дополнительная информация. Для сложных элементов указывается ссылка на таблицу, в которой описывается состав данного элемента. Для элементов, принимающих ограниченный перечень значений из классификатора (кодового словаря и т.п.), указывается соответствующее наименование классификатора (кодового словаря и т.п.) или приводится перечень возможных значений. Для классификатора (кодового словаря и т.п.) может указываться ссылка на его местонахождение. Для элементов, использующих пользовательский тип данных, указывается наименование типового элемента.

XSD схема файла обмена в электронном виде приводится отдельным файлом и размещается на сайте Федеральной налоговой службы.

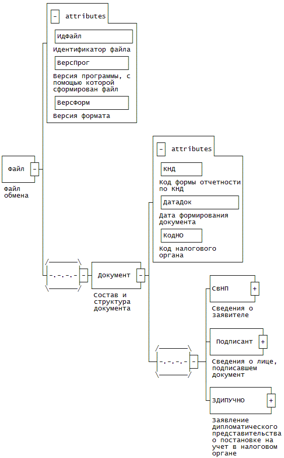
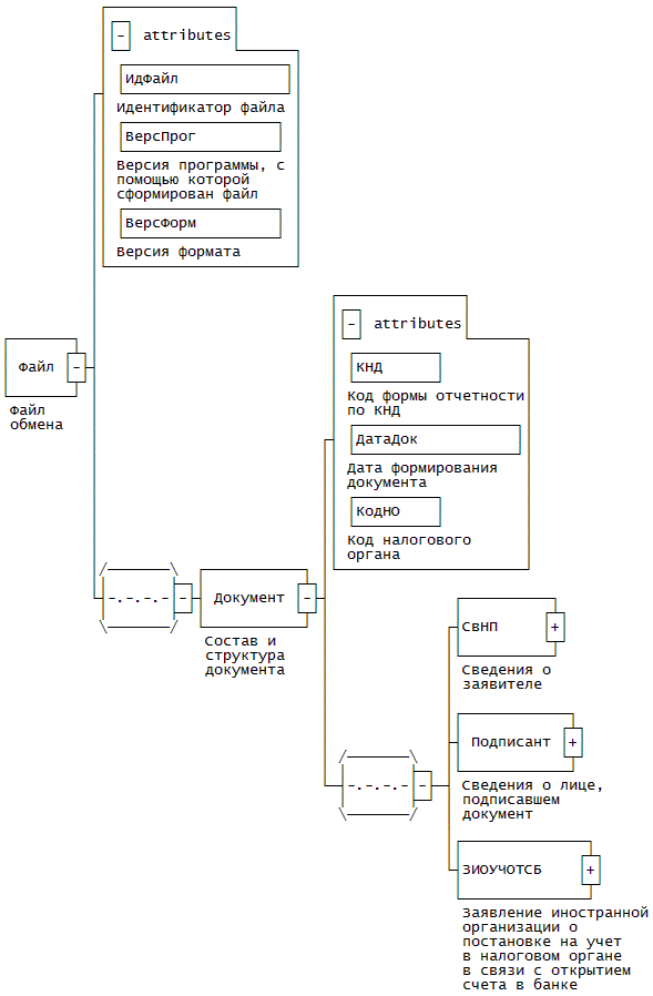
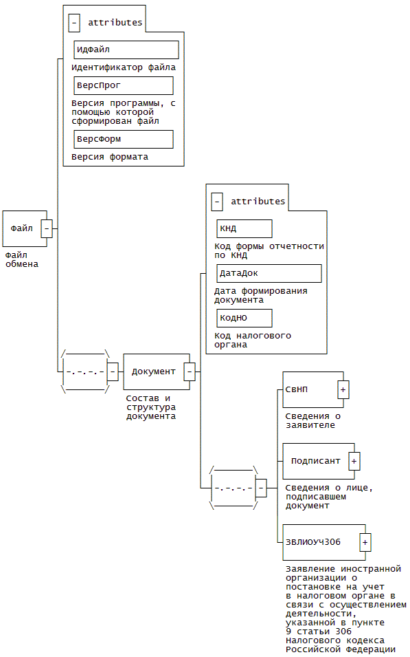
Рисунок 1. Диаграмма структуры файла обмена

Таблица 4.1

Файл обмена (Файл)

Наименование элемента Сокращенное наименование (код) элемента Признак типа элемента Формат элемента Признак обязательности элемента Дополнительная информация
Идентификатор файла ИдФайл А T(1-100) О Содержит (повторяет) имя сформированного файла (без расширения)
Версия программы, с помощью которой сформирован файл ВерсПрог А T(1-40) О
Версия формата ВерсФорм А T(1-5) О Принимает значение: 5.01
Состав и структура документа Документ С О Состав элемента представлен в табл. 4.2

Таблица 4.2

Состав и структура документа (Документ)

Наименование элемента Сокращенное наименование (код) элемента Признак типа элемента Формат элемента Признак обязательности элемента Дополнительная информация
Код формы отчетности по КНД КНД А T(=7) ОК Типовой элемент <КНДТип>. Принимает значение: 1113022
Дата формирования документа ДатаДок А T(=10) О Типовой элемент <ДатаТип>. Дата в формате ДД.ММ.ГГГГ
Код налогового органа КодНО А T(=4) ОК Типовой элемент <СОНОТип>. Значение выбирается в соответствии с классификатором "Система обозначений налоговых органов"
Сведения о заявителе СвНП С О Состав элемента представлен в табл. 4.3
Сведения о лице, подписавшем документ Подписант С О Состав элемента представлен в табл. 4.5
Заявление иностранной организации о постановке на учет в налоговом органе ЗВЛИОУЧНО С О Состав элемента представлен в табл. 4.7

 

Таблица 4.3

Сведения о заявителе (СвНП)
 

Наименование элемента Сокращенное наименование (код) элемента Признак типа элемента Формат элемента Признак обязательности элемента Дополнительная информация
Заявитель - иностранная организация (филиал иностранной организации) НПЮЛ С О Состав элемента представлен в табл. 4.4

Таблица 4.4

Заявитель - иностранная организация (филиал иностранной организации) (НПЮЛ)

Наименование элемента Сокращенное наименование (код) элемента Признак типа элемента Формат элемента Признак обязательности элемента Дополнительная информация
Признак организации ПризнОрг А T(=1) ОК Принимает значение:
1 - иностранная организация |
2 - филиал иностранной организации, место нахождения которого за пределами Российской Федерации
Полное наименование организации НаимОрг А T(1-1000) О  
ИНН организации ИННЮЛ А T(=10) Н Типовой элемент <ИННЮЛТип>

Таблица 4.5

Сведения о лице, подписавшем документ (Подписант)

Наименование элемента Сокращенное наименование (код) элемента Признак типа элемента Формат элемента Признак обязательности элемента Дополнительная информация
Признак лица, подписавшего документ ПрПодп А T(=1) ОК Принимает значение:
3 - руководитель организации |
4 - представитель организации
ИНН физического лица ИННФЛ А T(=12) Н Типовой элемент <ИННФЛТип>
Номер контактного телефона Тлф А T(1-20) Н  
Фамилия, имя, отчество ФИО С   О Типовой элемент <ФИОТип>.
Состав элемента представлен в табл. 4.23
Сведения о представителе СвПред С   Н Состав элемента представлен в табл. 4.6. Элемент обязателен для <ПрПодп> = 4

Таблица 4.6

Сведения о представителе (СвПред)

Наименование элемента Сокращенное наименование (код) элемента Признак типа элемента Формат элемента Признак обязательности элемента Дополнительная информация
Наименование документа, подтверждающего полномочия представителя НаимДок А T(1-120) О

Таблица 4.7

Заявление иностранной организации о постановке на учет в налоговом органе (ЗВЛИОУЧНО)

Наименование элемента Сокращенное наименование (код) элемент Признак типа элемента Формат элемента Признак обязательности элемента Дополнительная информация
Сведения об иностранной организации СвИнОрг С О Состав элемента представлен в табл. 4.8
Сведения об обслуживающем банке в стране регистрации (инкорпорации) СвОбслБанк С О Состав элемента представлен в табл. 4.9
Сведения о видах экономической деятельности СвВЭД С О Состав элемента представлен в табл. 4.10
Сведения об обособленном подразделении иностранной организации СведОП С О Состав элемента представлен в табл. 4.11
Приложение N 1 к форме 11ИО-Учет Прил1 С О Состав элемента представлен в табл. 4.14
Приложение N 2 к форме 11ИО-Учет Прил2 С О Состав элемента представлен в табл. 4.16

Таблица 4.8

Сведения об иностранной организации (СвИнОрг)

Наименование элемента Сокращенное наименование (код) элемента Признак типа элемента Формат элемента Признак обязательности элемента Дополнительная информация
Сокращенное наименование организации НаимЮЛСокр А T(1-255) Н  
Страна регистрации (инкорпорации) СтрРег А T(=3) ОК Типовой элемент <ОКСМТип>. Значение выбирается в соответствии с Общероссийским классификатором стран мира
Полный адрес в стране регистрации (инкорпорации) (кроме Российской Федерации) АдрСтрРег А T(1-254) О  
Организационно-правовая форма в стране регистрации (инкорпорации) КодОПФРег А T(=1) ОК Принимает значение:
1 - акционерное общество |
2 - полное товарищество |
3 - некоммерческая организация |
4 - государственное учреждение (организация) |
5 - личная компания |
6 - другое
Наименование организационно-правовой формы в стране регистрации (инкорпорации) НаимОПФРег А T(1-128) Н Элемент обязателен для <КодОПФРег> = 6
Наименование регистрирующего органа НаимРегОрг А T(1-254) О  
Регистрационный номер РегНомер А T(1-80) О  
Код налогоплательщика в стране регистрации (инкорпорации) или аналог КодНПРег А T(1-80) Н  
Особенности режима регистрации (инкорпорации) КодРежРег А T(=1) НК Принимает значение:
1 - в особой экономической зоне |
2 - в офшорной юрисдикции |
3 - другое
Наименование особенности режима регистрации (инкорпорации) НаимРежРег А T(1-80) Н Элемент обязателен для <КодРежРег> = 3
Размер уставного капитала УстКап А N(18) О  
Код валюты КодВалют А T(=3) ОК Типовой элемент <ОКВТип>. Значение выбирается в соответствии с общероссийским классификатором валют

Таблица 4.9

Сведения об обслуживающем банке в стране регистрации (инкорпорации) (СвОбслБанк)

Наименование элемента Сокращенное наименование (код) элемента Признак типа элемента Формат элемента Признак обязательности элемента Дополнительная информация
Наименование банка НаимБанк А T(1-1000) О
СВИФТ код СВИФТ А T(1-11) Н
Номер текущего счета НомТекСчет А T(1-20) О

Таблица 4.10

Сведения о видах экономической деятельности (СвВЭД)

Наименование элемента Сокращенное наименование (код) элемента Признак типа элемента Формат элемента Признак обязательности элемента Дополнительная информация
Код основного вида экономической деятельности в Российской Федерации ОКВЭД_Осн А T(4-8) ОК Типовой элемент <ОКВЭДТип>. Значение выбирается в соответствии с общероссийским классификатором видов экономической деятельности
Коды иных видов экономической деятельности в Российской Федерации ОКВЭД_Ин П T(4-8) НМК Типовой элемент <ОКВЭДТип>. Значение выбирается в соответствии с общероссийским классификатором видов экономической деятельности

Таблица 4.11

Сведения об обособленном подразделении иностранной организации (СведОП)

Наименование элемента Сокращенное наименование (код) элемента Признак типа элемента Формат элемента Признак обязательности элемента Дополнительная информация
Полное наименование обособленного подразделения НаимОП А T(1-1000) О
Сокращенное наименование обособленного подразделения НаимОПСокр А T(1-1000) Н
Дата создания обособленного подразделения в Российской Федерации ДатаСоздОП А T(=10) О Типовой элемент <ДатаТип>. Дата в формате ДД.ММ.ГГГГ
Адрес места нахождения обособленного подразделения в Российской Федерации АдрМНОП С О Типовой элемент <АдрРФТип>. Состав элемента представлен в табл. 4.21
Контактные данные Контакт С О Типовой элемент <КонтактТип>. Состав элемента представлен в табл. 4.18
Сведения о руководителе обособленного подразделения СвРукОП С О Состав элемента представлен в табл. 4.12

Таблица 4.12

Сведения о руководителе обособленного подразделения (СвРукОП)

Наименование элемента Сокращенное наименование (код) элемента Признак типа элемента Формат элемента Признак обязательности элемента Дополнительная информация
ИНН руководителя обособленного подразделения ИННФЛ А T(=12) Н Типовой элемент <ИННФЛТип>
Пол Пол А T(=1) ОК Принимает значение:
1 - мужской |
2 - женский
Дата рождения ДатаРожд А T(=10) О Типовой элемент <ДатаТип>.
Дата в формате ДД.ММ.ГГГГ
Место рождения МестоРожд А T(1-128) Н  
Признак наличия гражданства ПрГражд А T(=1) ОК Принимает значение:
1 - гражданин Российской Федерации |
2 - иностранный гражданин |
3 - лицо без гражданства
Гражданство (для иностранного гражданина) Гражд А T(=3) НК Типовой элемент <ОКСМТип>. Элемент обязателен при <ПрГражд> = 2. Значение выбирается в соответствии с Общероссийским классификатором стран мира
Фамилия, имя, отчество руководителя обособленного подразделения ФИОРукОП С   О Типовой элемент <ФИОТип>. Состав элемента представлен в табл. 4.23
Сведения о документе, удостоверяющем личность руководителя обособленного подразделения УдЛичнРукОП С   О Типовой элемент <УдЛичнФЛТип>. Состав элемента представлен в табл. 4.19
Реквизиты документа, подтверждающего регистрацию физического лица по месту жительства (месту пребывания) (заполняется в случае представления документа, удостоверяющего личность, отличного от паспорта) ДокРегМЖ С   Н Типовой элемент <ДокРегМЖТип>. Состав элемента представлен в табл. 4.20
Адрес места жительства (места пребывания) в Российской Федерации АдрМЖ С   О Состав элемента представлен в табл. 4.13
Адрес места жительства в стране постоянного проживания иностранного гражданина АдрМЖИн С   Н Типовой элемент <АдрМЖИнТип>. Элемент обязателен при <ПрГражд> = 2. Состав элемента представлен в табл. 4.22

Таблица 4.13

Адрес места жительства (места пребывания) в Российской Федерации (АдрМЖ)

Наименование элемента Сокращенное наименование (код) элемента Признак типа элемента Формат элемента Признак обязательности элемента Дополнительная информация
Признак адреса места жительства (места пребывания) в Российской Федерации ПрАдр А T(=1) ОК Принимает значение:
1 - место жительства |
2 - место пребывания
Адрес в Российской Федерации АдрРФ С   О Типовой элемент <АдрРФТип>. Состав элемента представлен в табл. 4.21

Таблица 4.14

Приложение N 1 к форме 11ИО-Учет (Прил1)

Наименование элемента Сокращенное наименование (код) элемента Признак типа элемента Формат элемента Признак обязательности элемента Дополнительная информация
Количество приложений N 1 к форме 11ИО-Учет КолПрил1 А N(3) О
Сведения об учредителях- организациях СвУчрОрг С НМ Состав элемента представлен в табл. 4.15

Таблица 4.15

Сведения об учредителях-организациях (СвУчрОрг)

Наименование элемента Сокращенное наименование (код) элемента Признак типа элемента Формат элемента Признак обязательности элемента Дополнительная информация
Полное наименование организации НаимОрг А T(1-1000) О
Сокращенное наименование организации НаимЮЛСокр А T(1-255) Н
Страна регистрации (инкорпорации) СтрРег А T(=3) ОК Типовой элемент <ОКСМТип>. Значение выбирается в соответствии с Общероссийским классификатором стран мира
Полный адрес в стране регистрации (инкорпорации) АдрСтрРег А T(1-254) О
Регистрационный номер РегНомер А T(1-80) О
Код налогоплательщика в стране регистрации (инкорпорации) или аналог КодНПРег А T(1-80) Н
Доля участия в уставном капитале ДоляУстКап А N(8.5) О

Таблица 4.16

Приложение N 2 к форме 11ИО-Учет (Прил2)

Наименование элемента Сокращенное наименование (код) элемента Признак типа элемента Формат элемента Признак обязательности элемента Дополнительная информация
Количество приложений N 2 к форме 11ИО-Учет КолПрил2 А N(3) О
Сведения об учредителях - физических лицах СвУчрФЛ С НМ Состав элемента представлен в табл. 4.17

Таблица 4.17

Сведения об учредителях - физических лицах (СвУчрФЛ)

Наименование элемента Сокращенное наименование (код) элемента Признак типа элемента Формат элемента Признак обязательности элемента Дополнительная информация
ИНН физического лица ИННФЛ А T(=12) Н Типовой элемент <ИННФЛТип>
Пол Пол А T(=1) ОК Принимает значение:
1 - мужской |
2 - женский
Дата рождения ДатаРожд А T(=10) О Типовой элемент <ДатаТип>.
Дата в формате ДД.ММ.ГГГГ
Признак наличия гражданства ПрГражд А T(=1) ОК Принимает значение:
1 - гражданин Российской Федерации |
2 - иностранный гражданин |
3 - лицо без гражданства
Гражданство (для иностранного гражданина) Гражд А T(=3) НК Типовой элемент <ОКСМТип>. Элемент обязателен при <ПрГражд> = 2. Значение выбирается в соответствии с Общероссийским классификатором стран мира
Доля участия в уставном капитале ДоляУстКап А N(8.5) О  
Фамилия, имя, отчество физического лица ФИО С   О Типовой элемент <ФИОТип>. Состав элемента представлен в табл. 4.23
Сведения о документе, удостоверяющем личность физического лица УдЛичнФЛ С   О Типовой элемент <УдЛичнФЛТип>. Состав элемента представлен в табл. 4.19
Реквизиты документа, подтверждающего регистрацию физического лица по месту жительства (месту пребывания) (заполняется в случае представления документа, удостоверяющего личность, отличного от паспорта) ДокРегМЖ С   Н Типовой элемент <ДокРегМЖТип>. Состав элемента представлен в табл. 4.20
Адрес места жительства (места пребывания) в стране постоянного проживания гражданина Российской Федерации | АдрМЖРФ С   О Типовой элемент <АдрРФТип>. Состав элемента представлен в табл. 4.21
Адрес места жительства в стране постоянного проживания иностранного гражданина АдрМЖИн С   О Типовой элемент <АдрМЖИнТип>. Состав элемента представлен в табл. 4.22

Таблица 4.18

Контактные данные (КонтактТип)

Наименование элемента Сокращенное наименование (код) элемента Признак типа элемента Формат элемента Признак обязательности элемента Дополнительная информация
Телефон (код города и номер) Тлф А T(1-20) Н
E-mail E-mail А T(1-45) Н

Таблица 4.19

Сведения о документе, удостоверяющем личность (УдЛичнФЛТип)

Наименование элемента Сокращенное наименование (код) элемента Признак типа элемента Формат элемента Признак обязательности элемента Дополнительная информация
Код вида документа, удостоверяющего личность КодВидДок А T(=2) ОК Типовой элемент <СПДУЛТип>. Значение выбирается в соответствии со справочником "Виды документов, удостоверяющих личность налогоплательщика"
Серия и номер документа, удостоверяющего личность СерНомДок А T(1-25) О
Дата выдачи документа, удостоверяющего личность ДатаДок А T(=10) О Типовой элемент <ДатаТип>. Дата в формате ДД.ММ.ГГГГ
Наименование органа, выдавшего документ, удостоверяющий личность ВыдДок А T(1-255) О
Код подразделения органа, выдавшего документ, удостоверяющий личность КодВыдДок А T(=7) Н

Таблица 4.20

Реквизиты документа, подтверждающего регистрацию физического лица по месту жительства (месту пребывания) (заполняется в случае представления документа, удостоверяющего личность, отличного от паспорта) (ДокРегМЖТип)

Наименование элемента Сокращенное наименование (код) элемента Признак типа элемента Формат элемента Признак обязательности элемента Дополнительная информация
Код вида документа КодВидДок А T(=2) ОК Типовой элемент <СПДУЛТип>. Значение выбирается в соответствии со справочником "Виды документов, удостоверяющих личность налогоплательщика"
Регистрационный номер СерНомДок А T(1-25) О
Дата выдачи документа ДатаДок А T(=10) О Типовой элемент <ДатаТип>. Дата в формате ДД.ММ.ГГГГ
Наименование органа, выдавшего документ ВыдДок А T(1-255) О

Таблица 4.21

Адрес в Российской Федерации (АдрРФТип)

Наименование элемента Сокращенное наименование (код) элемента Признак типа элемента Формат элемента Признак обязательности элемента Дополнительная информация
Индекс Индекс А T(=6) Н
Код региона КодРегион А T(=2) ОК Типовой элемент <ССРФТип>. Значение выбирается в соответствии со справочником "Субъекты Российской Федерации"
Район Район А T(1-50) Н
Город Город А T(1-50) Н
Населенный пункт НаселПункт А T(1-50) Н
Улица Улица А T(1-50) Н
Дом Дом А T(1-20) Н
Корпус Корпус А T(1-20) Н
Квартира Кварт А T(1-20) Н

Таблица 4.22

Адрес места жительства в стране постоянного проживания иностранного гражданина (АдрМЖИнТип)

Наименование элемента Сокращенное наименование (код) элемента Признак типа элемента Формат элемента Признак обязательности элемента Дополнительная информация
Код страны КодСтр А T(=3) ОК Типовой элемент <ОКСМТип>. Значение выбирается в соответствии с Общероссийским классификатором стран мира
Адрес АдрТекст А T(1-255) О

Таблица 4.23

Фамилия, имя, отчество (ФИОТип)

Наименование элемента Сокращенное наименование (код) элемента Признак типа элемента Формат элемента Признак обязательности элемента Дополнительная информация
Фамилия Фамилия А T(1-60) О
Имя Имя А T(1-60) О
Отчество Отчество А T(1-60) Н

Приложение N 14
к приказу ФНС России
от 13.02.2012 N ММВ-7-6/80@

ФОРМАТ ЗАЯВЛЕНИЯ ИНОСТРАННОЙ ОРГАНИЗАЦИИ О ПОСТАНОВКЕ НА УЧЕТ В НАЛОГОВОМ ОРГАНЕ В СВЯЗИ С ОТКРЫТИЕМ ОБОСОБЛЕННОГО ПОДРАЗДЕЛЕНИЯ

I. ОБЩИЕ СВЕДЕНИЯ

1. Настоящий формат описывает требования к XML файлам (далее - файлам обмена) передачи в налоговые органы в электронном виде сведений по заявлению иностранной организации о постановке на учет в налоговом органе в связи с открытием обособленного подразделения.

2. Номер версии настоящего формата 5.01, часть DXXIII.

II. ОПИСАНИЕ ФАЙЛА ОБМЕНА

3. Имя файла обмена должно иметь следующий вид:

R_T_A_K_O_GGGGMMDD_N, где:

R_T - префикс, принимающий значение UT_SOOBIOOTOP;

A_K - идентификатор получателя информации, где: A - идентификатор получателя, которому направляется файл обмена, K - идентификатор конечного получателя, для которого предназначена информация из данного файла обмена <1>. Каждый из идентификаторов (A и K) имеет вид для налоговых органов - четырехразрядный код (код налогового органа в соответствии с классификатором "Система обозначения налоговых органов" (СОНО));

<1> Передача файла от отправителя к конечному получателю (K) может осуществляться в несколько этапов через другие налоговые органы, осуществляющие передачу файла на промежуточных этапах, которые обозначаются идентификатором A. В случае передачи файла от отправителя к конечному получателю при отсутствии налоговых органов, осуществляющих передачу на промежуточных этапах, значения идентификаторов A и K совпадают. Для файлов, представляемых налогоплательщиками в налоговый орган, идентификатор конечного получателя в имени файла K должен совпадать со значением атрибута "Код налогового органа" (КодНО) в представляемом файле обмена.

O - идентификатор отправителя информации, имеет вид:

для организаций - девятнадцатиразрядный код (ИНН и КПП организации);

для физических лиц - двенадцатиразрядный код (ИНН физического лица, при наличии. При отсутствии ИНН - последовательность из двенадцати нулей);

GGGG - год формирования передаваемого файла, MM - месяц, DD - день;

N - идентификационный номер файла (длина - от 1 до 36 знаков. Идентификационный номер файла должен обеспечивать уникальность файла).

Расширение имени файла - xml. Расширение имени файла может указываться как строчными, так и прописными буквами.

Параметры первой строки файла обмена

Первая строка XML файла должна иметь следующий вид:

<?xml version ="1.0" encoding ="windows-1251"?>

Имя файла, содержащего XML схему файла обмена, должно иметь следующий вид:

UT_SOOBIOOTOP_1_523_00_05_01_xx, где xx - номер версии схемы.

Расширение имени файла - xsd.

4. Логическая модель файла обмена представлена в виде диаграммы структуры файла обмена на рисунке 1 настоящего формата. Элементами логической модели файла обмена являются элементы и атрибуты XML файла. Перечень структурных элементов логической модели файла обмена и сведения о них приведены в таблицах 4.1 - 4.18 настоящего формата.

Для каждого структурного элемента логической модели файла обмена приводятся следующие сведения:

наименование элемента. Приводится полное наименование элемента <1>;

<1> В строке таблицы могут быть описаны несколько элементов, наименования которых разделены символом "|". Такая форма записи применяется в случае возможного наличия в файле обмена только одного элемента из описанных в этой строке.

сокращенное наименование элемента. Приводится сокращенное наименование элемента. Синтаксис сокращенного наименования должен удовлетворять спецификации XML;

признак типа элемента. Может принимать следующие значения: "С" - сложный элемент логической модели (содержит вложенные элементы), "П" - простой элемент логической модели, реализованный в виде элемента XML файла, "А" - простой элемент логической модели, реализованный в виде атрибута элемента XML файла. Простой элемент логической модели не содержит вложенные элементы;

формат значения элемента. Формат значения элемента представляется следующими условными обозначениями: T - символьная строка; N - числовое значение (целое или дробное).

Формат символьной строки указывается в виде T(n-k) или T(=k), где n - минимальное количество знаков, k - максимальное количество знаков, символ "-" - разделитель, символ "=" означает фиксированное количество знаков в строке. В случае, если минимальное количество знаков равно 0, формат имеет вид T(0-k). В случае, если максимальное количество знаков неограниченно, формат имеет вид T(n-).

Формат числового значения указывается в виде N(m.k), где m - максимальное количество знаков в числе, включая знак (для отрицательного числа), целую и дробную части числа без разделяющей десятичной точки, k - максимальное число знаков дробной части числа. Если число знаков дробной части числа равно 0 (т.е. число целое), то формат числового значения имеет вид N(m).

Для простых элементов, являющихся базовыми в XML (определенными в http://www.w3.org/TR/xmlschema-0), например, элемент с типом "date", поле "Формат значения элемента" не заполняется. Для таких элементов в поле "Дополнительная информация" указывается тип базового элемента;

признак обязательности элемента определяет обязательность наличия элемента (совокупности наименования элемента и его значения) в файле обмена. Признак обязательности элемента может принимать следующие значения: "О" - наличие элемента в файле обмена обязательно; "Н" - присутствие элемента в файле обмена необязательно, т.е. элемент может отсутствовать. Если элемент принимает ограниченный перечень значений (по классификатору, кодовому словарю и т.п.), то признак обязательности элемента дополняется символом "К". Например: "ОК". В случае, если количество реализаций элемента может быть более одной, то признак обязательности элемента дополняется символом "М". Например: "НМ", "ОКМ";

дополнительная информация. Для сложных элементов указывается ссылка на таблицу, в которой описывается состав данного элемента. Для элементов, принимающих ограниченный перечень значений из классификатора (кодового словаря и т.п.), указывается соответствующее наименование классификатора (кодового словаря и т.п.) или приводится перечень возможных значений. Для классификатора (кодового словаря и т.п.) может указываться ссылка на его местонахождение. Для элементов, использующих пользовательский тип данных, указывается наименование типового элемента.

XSD схема файла обмена в электронном виде приводится отдельным файлом и размещается на сайте Федеральной налоговой службы.

Рисунок 1. Диаграмма структуры файла обмена

Таблица 4.1

Файл обмена (Файл)

Наименование элемента Сокращенное наименование (код) элемента Признак типа элемента Формат элемента Признак обязательности элемента Дополнительная информация
Идентификатор файла ИдФайл А T(1-100) О Содержит (повторяет) имя сформированного файла (без расширения)
Версия программы, с помощью которой сформирован файл ВерсПрог А T(1-40) О
Версия формата ВерсФорм А T(1-5) О Принимает значение: 5.01
Состав и структура документа Документ С   О Состав элемента представлен в табл. 4.2

Таблица 4.2

Состав и структура документа (Документ)

Наименование элемента Сокращенное наименование (код) элемента Признак типа элемента Формат элемента Признак обязательности элемента Дополнительная информация
Код формы отчетности по КНД КНД А T(=7) ОК Типовой элемент <КНДТип>.
Принимает значение: 1113023
Дата формирования документа ДатаДок А T(=10) О Типовой элемент <ДатаТип>.
Дата в формате ДД.ММ.ГГГГ
Код налогового органа КодНО А T(=4) ОК Типовой элемент <СОНОТип>.
Значение выбирается в соответствии с классификатором "Система обозначений налоговых органов"
Сведения о заявителе СвНП С О Состав элемента представлен в табл. 4.3
Сведения о лице, подписавшем документ Подписант С О Состав элемента представлен в табл. 4.5
Заявление иностранной организации о постановке на учет в налоговом органе в связи с открытием обособленного подразделения СООБИООТОП С О Состав элемента представлен в табл. 4.7

Таблица 4.3

Сведения о заявителе (СвНП)

Наименование элемента Сокращенное наименование (код) элемента Признак типа элемента Формат элемента Признак обязательности элемента Дополнительная информация
Заявитель - иностранная организация (филиал иностранной организации) НПЮЛ С О Состав элемента представлен в табл. 4.4

Таблица 4.4

Заявитель - иностранная организация (филиал иностранной организации) (НПЮЛ)

Наименование элемента Сокращенное наименование (код) элемента Признак типа элемента Формат элемента Признак обязательности элемента Дополнительная информация
Признак организации ПризнОрг А T(=1) ОК Принимает значение:
1 - иностранная организация |
2 - филиал иностранной организации, место нахождения которого за пределами Российской Федерации
Полное наименование организации НаимОрг А T(1-1000) О  
ИНН организации ИННЮЛ А T(=10) Н Типовой элемент <ИННЮЛТип>

Таблица 4.5

Сведения о лице, подписавшем документ (Подписант)

Наименование элемента Сокращенное наименование (код) элемента Признак типа элемента Формат элемента Признак обязательности элемента Дополнительная информация
Признак лица, подписавшего документ ПрПодп А T(=1) ОК Принимает значение:
3 - руководитель организации |
4 - представитель организации
ИНН физического лица ИННФЛ А T(=12) Н Типовой элемент <ИННФЛТип>
Номер контактного телефона Тлф А T(1-20) Н  
Фамилия, имя, отчество ФИО С   О Типовой элемент <ФИОТип>.
Состав элемента представлен в табл. 4.18
Сведения о представителе СвПред С   Н Состав элемента представлен в табл. 4.6. Элемент обязателен для <ПрПодп> = 4

Таблица 4.6

Сведения о представителе (СвПред)

Наименование элемента Сокращенное наименование (код) элемента Признак типа элемента Формат элемента Признак обязательности элемента Дополнительная информация
Наименование документа, подтверждающего полномочия представителя НаимДок А T(1-120) О

Таблица 4.7

Заявление иностранной организации о постановке на учет в налоговом органе в связи с открытием обособленного подразделения (СООБИООТОП)

Наименование элемента Сокращенное наименование (код) элемента Признак типа элемента Формат элемента Признак обязательности элемента Дополнительная информация
Сведения об иностранной организации, состоящей на учете в налоговом органе по месту нахождения обособленного подразделения СвИнОрг С О Состав элемента представлен в табл. 4.8
Сведения о видах экономической деятельности СвВЭД С О Состав элемента представлен в табл. 4.9
Сведения об открытии обособленного подразделения иностранной организации СведОПНов С О Состав элемента представлен в табл. 4.10

Таблица 4.8

Сведения об иностранной организации, состоящей на учете в налоговом органе по месту нахождения обособленного подразделения (СвИнОрг)

Наименование элемента Сокращенное наименование (код) элемента Признак типа элемента Формат элемента Признак обязательности элемента Дополнительная информация
Сокращенное наименование организации НаимЮЛСокр А T(1-255) Н
Страна регистрации (инкорпорации) СтрРег А T(=3) ОК Типовой элемент <ОКСМТип>. Значение выбирается в соответствии с Общероссийским классификатором стран мира
Регистрационный номер РегНомер А T(1-80) О
Код налогоплательщика в стране регистрации (инкорпорации) или аналог КонНПРег А T(1-80) Н

Таблица 4.9

Сведения о видах экономической деятельности (СвВЭД)

Наименование элемента Сокращенное наименование (код) элемента Признак типа элемента Формат элемента Признак обязательности элемента Дополнительная информация
Код основного вида экономической деятельности в Российской Федерации ОКВЭД_Осн А T(4-8) ОК Типовой элемент <ОКВЭДТип>. Значение выбирается в соответствии с общероссийским классификатором видов экономической деятельности
Коды иных видов экономической деятельности в Российской Федерации ОКВЭД_Ин П T(4-8) НМК Типовой элемент <ОКВЭДТип>. Значение выбирается в соответствии с общероссийским классификатором видов экономической деятельности

Таблица 4.10

Сведения об открытии обособленного подразделения иностранной организации (СведОПНов)

Наименование элемента Сокращенное наименование (код) элемента Признак типа элемента Формат элемента Признак обязательности элемента Дополнительная информация
Полное наименование обособленного подразделения НаимОП А T(1-1000) О
Сокращенное наименование обособленного подразделения НаимОПСокр А T(1-1000) Н
Дата создания обособленного подразделения в Российской Федерации ДатаСоздОП А T(=10) О Типовой элемент <ДатаТип>. Дата в формате ДД.ММ.ГГГГ
Адрес места нахождения обособленного подразделения в Российской Федерации АдрМНОП С О Типовой элемент <АдрРФТип>. Состав элемента представлен в табл. 4.17
Контактные данные Контакт С О Состав элемента представлен в табл. 4.11
Сведения о руководителе обособленного подразделения СвРукОП С О Состав элемента представлен в табл. 4.12

Таблица 4.11

Контактные данные (Контакт)

Наименование элемента Сокращенное наименование (код) элемента Признак типа элемента Формат элемента Признак обязательности элемента Дополнительная информация
Телефон (код города и номер) Тлф А T(1-20) Н
E-mail E-mail А T(1-45) Н

Таблица 4.12

Сведения о руководителе обособленного подразделения (СвРукОП)

Наименование элемента Сокращенное наименование (код) элемента Признак типа элемента Формат элемента Признак обязательности элемента Дополнительная информация
ИНН руководителя обособленного подразделения ИННФЛ А T(=12) Н Типовой элемент <ИННФЛТип>
Пол Пол А T(=1) ОК Принимает значение:
1 - мужской |
2 - женский
Дата рождения ДатаРожд А T(=10) О Типовой элемент <ДатаТип>.
Дата в формате ДД.ММ.ГГГГ
Место рождения МестоРожд А T(1-128) Н  
Признак наличия гражданства ПрГражд А T(=1) ОК Принимает значение:
1 - гражданин Российской Федерации |
2 - иностранный гражданин |
3 - лицо без гражданства
Гражданство (для иностранного гражданина) Гражд А T(=3) НК Типовой элемент <ОКСМТип>. Элемент обязателен при <ПрГражд> = 2. Значение выбирается в соответствии с Общероссийским классификатором стран мира
Фамилия, имя, отчество руководителя обособленного подразделения ФИОРукОП С   О Типовой элемент <ФИОТип>.
Состав элемента представлен в табл. 4.18
Сведения о документе, удостоверяющем личность руководителя обособленного подразделения УдЛичнРукОП С   О Типовой элемент <УдЛичнФЛТип>. Состав элемента представлен в табл. 4.16
Реквизиты документа, подтверждающего регистрацию физического лица по месту жительства (месту пребывания) (заполняется в случае представления документа, удостоверяющего личность, отличного от паспорта) ДокРегМЖ С   Н Состав элемента представлен в табл. 4.13
Адрес места жительства (места пребывания) в Российской Федерации АдрМЖ С   О Состав элемента представлен в табл. 4.14
Адрес места жительства в стране постоянного проживания иностранного гражданина АдрМЖИн С   Н Состав элемента представлен в табл. 4.15. Элемент обязателен при <ПрГражд> = 2

Таблица 4.13

Реквизиты документа, подтверждающего регистрацию физического лица по месту жительства (месту пребывания) (заполняется в случае представления документа, удостоверяющего личность, отличного от паспорта) (ДокРегМЖ)

Наименование элемента Сокращенное наименование (код) элемента Признак типа элемента Формат элемента Признак обязательности элемента Дополнительная информация
Код вида документа КодВидДок А T(=2) ОК Типовой элемент <СПДУЛТип>. Значение выбирается в соответствии со справочником "Виды документов, удостоверяющих личность налогоплательщика"
Регистрационный номер СерНомДок А T(1-25) О
Дата выдачи документа ДатаДок А T(=10) Н Типовой элемент <ДатаТип>. Дата в формате ДД.ММ.ГГГГ
Наименование органа, выдавшего документ ВыдДок А T(1-255) Н

Таблица 4.14

Адрес места жительства (места пребывания) в Российской Федерации (АдрМЖ)

Наименование элемента Сокращенное наименование (код) элемента Признак типа элемента Формат элемента Признак обязательности элемента Дополнительная информация
Признак адреса места жительства (места пребывания) в Российской Федерации ПрАдр А T(=1) ОК Принимает значение:
1 - место жительства |
2 - место пребывания
Адрес в Российской Федерации АдрРФ С   О Типовой элемент <АдрРФТип>. Состав элемента представлен в табл. 4.17

Таблица 4.15

Адрес места жительства в стране постоянного проживания иностранного гражданина (АдрМЖИн)

Наименование элемента Сокращенное наименование (код) элемента Признак типа элемента Формат элемента Признак обязательности элемента Дополнительная информация
Код страны КодСтр А T(=3) ОК Типовой элемент <ОКСМТип>. Значение выбирается в соответствии с Общероссийским классификатором стран мира
Адрес АдрТекст А T(1-255) О

Таблица 4.16

Сведения о документе, удостоверяющем личность (УдЛичнФЛТип)

Наименование элемента Сокращенное наименование (код) элемента Признак типа элемента Формат элемента Признак обязательности элемента Дополнительная информация
Код вида документа, удостоверяющего личность КодВидДок А T(=2) ОК Типовой элемент <СПДУЛТип>. Значение выбирается в соответствии со справочником "Виды документов, удостоверяющих личность налогоплательщика"
Серия и номер документа, удостоверяющего личность СерНомДок А T(1-25) О
Дата выдачи документа, удостоверяющего личность ДатаДок А T(=10) О Типовой элемент <ДатаТип>. Дата в формате ДД.ММ.ГГГГ
Наименование органа, выдавшего документ, удостоверяющий личность ВыдДок А T(1-255) О
Код подразделения органа, выдавшего документ, удостоверяющий личность КодВыдДок А T(=7) Н

Таблица 4.17

Адрес в Российской Федерации (АдрРФТип)

Наименование элемента Сокращенное наименование (код) элемента Признак типа элемента Формат элемента Признак обязательности элемента Дополнительная информация
Индекс Индекс А T(=6) Н
Код региона КодРегион А T(=2) ОК Типовой элемент <ССРФТип>. Значение выбирается в соответствии со справочником "Субъекты Российской Федерации"
Район Район А T(1-50) Н
Город Город А T(1-50) Н
Населенный пункт НаселПункт А T(1-50) Н
Улица Улица А T(1-50) Н
Дом Дом А T(1-20) Н
Корпус Корпус А T(1-20) Н
Квартира Кварт А T(1-20) Н

Таблица 4.18

Фамилия, имя, отчество (ФИОТип)

Наименование элемента Сокращенное наименование (код) элемента Признак типа элемента Формат элемента Признак обязательности элемента Дополнительная информация
Фамилия Фамилия А T(1-60) О
Имя Имя А T(1-60) О
Отчество Отчество А T(1-60) Н

Приложение N 15
к приказу ФНС России
от 13.02.2012 N ММВ-7-6/80@

ФОРМАТ ЗАЯВЛЕНИЯ ИНОСТРАННОЙ ОРГАНИЗАЦИИ О ПОСТАНОВКЕ НА УЧЕТ В НАЛОГОВОМ ОРГАНЕ В СВЯЗИ С ОСУЩЕСТВЛЕНИЕМ ДЕЯТЕЛЬНОСТИ, УКАЗАННОЙ В ПУНКТЕ 9 СТАТЬИ 306 НАЛОГОВОГО КОДЕКСА РОССИЙСКОЙ ФЕДЕРАЦИИ

I. ОБЩИЕ СВЕДЕНИЯ

1. Настоящий формат описывает требования к XML файлам (далее - файлам обмена) передачи в налоговые органы в электронном виде сведений по заявлению иностранной организации о постановке на учет в налоговом органе в связи с осуществлением деятельности, указанной в пункте 9 статьи 306 Налогового кодекса Российской Федерации.

2. Номер версии настоящего формата 5.01, часть DXXIV.

II. ОПИСАНИЕ ФАЙЛА ОБМЕНА

3. Имя файла обмена должно иметь следующий вид:

R_T_A_K_O_GGGGMMDD_N, где:

R_T- префикс, принимающий значение UT_ZIOPU306;

A_K - идентификатор получателя информации, где: A - идентификатор получателя, которому направляется файл обмена, K - идентификатор конечного получателя, для которого предназначена информация из данного файла обмена <1>. Каждый из идентификаторов (A и K) имеет вид для налоговых органов - четырехразрядный код (код налогового органа в соответствии с классификатором "Система обозначения налоговых органов" (СОНО);

<1> Передача файла от отправителя к конечному получателю (K) может осуществляться в несколько этапов через другие налоговые органы, осуществляющие передачу файла на промежуточных этапах, которые обозначаются идентификатором A. В случае передачи файла от отправителя к конечному получателю при отсутствии налоговых органов, осуществляющих передачу на промежуточных этапах, значения идентификаторов A и K совпадают. Для файлов, представляемых налогоплательщиками в налоговый орган, идентификатор конечного получателя в имени файла K должен совпадать со значением атрибута "Код налогового органа" (КодНО) в представляемом файле обмена.

O - идентификатор отправителя информации, имеет вид:

для организаций - девятнадцатиразрядный код (ИНН и КПП организации);

для физических лиц - двенадцатиразрядный код (ИНН физического лица, при наличии. При отсутствии ИНН - последовательность из двенадцати нулей);

GGGG - год формирования передаваемого файла, MM - месяц, DD - день;

N - идентификационный номер файла (длина - от 1 до 36 знаков. Идентификационный номер файла должен обеспечивать уникальность файла).

Расширение имени файла - xml. Расширение имени файла может указываться как строчными, так и прописными буквами.

Параметры первой строки файла обмена

Первая строка XML файла должна иметь следующий вид:

<?xml version ="1.0" encoding ="windows-1251"?>

Имя файла, содержащего XML схему файла обмена, должно иметь следующий вид:

UT_ZIOPU306_1_524_00_05_01_xx , где xx - номер версии схемы.

Расширение имени файла - xsd.

4. Логическая модель файла обмена представлена в виде диаграммы структуры файла обмена на рисунке 1 настоящего формата. Элементами логической модели файла обмена являются элементы и атрибуты XML файла. Перечень структурных элементов логической модели файла обмена и сведения о них приведены в таблицах 4.1 - 4.20 настоящего формата.

Для каждого структурного элемента логической модели файла обмена приводятся следующие сведения:

наименование элемента. Приводится полное наименование элемента <1>;

<1> В строке таблицы могут быть описаны несколько элементов, наименования которых разделены символом "|". Такая форма записи применяется в случае возможного наличия в файле обмена только одного элемента из описанных в этой строке.

сокращенное наименование элемента. Приводится сокращенное наименование элемента. Синтаксис сокращенного наименования должен удовлетворять спецификации XML;

признак типа элемента. Может принимать следующие значения: "С" - сложный элемент логической модели (содержит вложенные элементы), "П" - простой элемент логической модели, реализованный в виде элемента XML файла, "А" - простой элемент логической модели, реализованный в виде атрибута элемента XML файла. Простой элемент логической модели не содержит вложенные элементы;

формат значения элемента. Формат значения элемента представляется следующими условными обозначениями: T - символьная строка; N - числовое значение (целое или дробное).

Формат символьной строки указывается в виде T(n-k) или T(=k), где n - минимальное количество знаков, k - максимальное количество знаков, символ "-" - разделитель, символ "=" означает фиксированное количество знаков в строке. В случае, если минимальное количество знаков равно 0, формат имеет вид T(0-k). В случае, если максимальное количество знаков неограниченно, формат имеет вид T(n-).

Формат числового значения указывается в виде N(m.k), где m - максимальное количество знаков в числе, включая знак (для отрицательного числа), целую и дробную части числа без разделяющей десятичной точки, k - максимальное число знаков дробной части числа. Если число знаков дробной части числа равно 0 (т.е. число целое), то формат числового значения имеет вид N(m).

Для простых элементов, являющихся базовыми в XML (определенными в http://www.w3.org/TR/xmlschema-0), например, элемент с типом "date", поле "Формат значения элемента" не заполняется. Для таких элементов в поле "Дополнительная информация" указывается тип базового элемента;

признак обязательности элемента определяет обязательность наличия элемента (совокупности наименования элемента и его значения) в файле обмена. Признак обязательности элемента может принимать следующие значения: "О" - наличие элемента в файле обмена обязательно; "Н" - присутствие элемента в файле обмена необязательно, т.е. элемент может отсутствовать. Если элемент принимает ограниченный перечень значений (по классификатору, кодовому словарю и т.п.), то признак обязательности элемента дополняется символом "К". Например: "ОК". В случае, если количество реализаций элемента может быть более одной, то признак обязательности элемента дополняется символом "М". Например: "НМ", "ОКМ";

дополнительная информация. Для сложных элементов указывается ссылка на таблицу, в которой описывается состав данного элемента. Для элементов, принимающих ограниченный перечень значений из классификатора (кодового словаря и т.п.), указывается соответствующее наименование классификатора (кодового словаря и т.п.) или приводится перечень возможных значений. Для классификатора (кодового словаря и т.п.) может указываться ссылка на его местонахождение. Для элементов, использующих пользовательский тип данных, указывается наименование типового элемента.

XSD схема файла обмена в электронном виде приводится отдельным файлом и размещается на сайте Федеральной налоговой службы.

Рисунок 1. Диаграмма структуры файла обмена

Таблица 4.1

Файл обмена (Файл)

Наименование элемента Сокращенное наименование (код) элемента Признак типа элемента Формат элемента Признак обязательности элемента Дополнительная информация
Идентификатор файла ИдФайл А T(1-100) О Содержит (повторяет) имя сформированного файла (без расширения)
Версия программы, с помощью которой сформирован файл ВерсПрог А T(1-40) О
Версия формата ВерсФорм А T(1-5) О Принимает значение: 5.01
Состав и структура документа Документ С О Состав элемента представлен в табл. 4.2

Таблица 4.2

Состав и структура документа (Документ)

Наименование элемента Сокращенное наименование (код) элемента Признак типа элемента Формат элемента Признак обязательности элемента Дополнительная информация
Код формы отчетности по КНД КНД А T(=7) ОК Типовой элемент <КНДТип>. Принимает значение: 1113024
Дата формирования документа ДатаДок А T(=10) О Типовой элемент <ДатаТип>. Дата в формате ДД.ММ.ГГГГ
Код налогового органа КодНО А T(=4) ОК Типовой элемент <СОНОТип>. Значение выбирается в соответствии с классификатором "Система обозначений налоговых органов"
Сведения о заявителе СвНП С О Состав элемента представлен в табл. 4.3
Сведения о лице, подписавшем документ Подписант С О Состав элемента представлен в табл. 4.5
Заявление иностранной организации о постановке на учет в налоговом органе в связи с осуществлением деятельности, указанной в пункте 9 статьи 306 Налогового кодекса Российской Федерации ЗВЛИОУЧ306 С О Состав элемента представлен в табл. 4.7

Таблица 4.3

Сведения о заявителе (СвНП)

Наименование элемента Сокращенное наименование (код) элемента Признак типа элемента Формат элемента Признак обязательности элемента Дополнительная информация
Заявитель - иностранная организация НПЮЛ С О Состав элемента представлен в табл. 4.4

Таблица 4.4

Заявитель - иностранная организация НПЮЛ)

Наименование элемента Сокращенное наименование (код) элемента Признак типа элемента Формат элемента Признак обязательности элемента Дополнительная информация
Полное наименование организации НаимОрг А T(1-1000) О
ИНН организации ИННЮЛ А T(=10) Н Типовой элемент <ИННЮЛТип>

Таблица 4.5

Сведения о лице, подписавшем документ (Подписант)

Наименование элемента Сокращенное наименование (код) элемента Признак типа элемента Формат элемента Признак обязательности элемента Дополнительная информация
Признак лица, подписавшего документ ПрПодп А T(=1) ОК Принимает значение:
3 - руководитель организации |
4 - представитель организации
ИНН физического лица ИННФЛ А T(=12) Н Типовой элемент <ИННФЛТип>
Номер контактного телефона Тлф А T(1-20) Н  
Фамилия, имя, отчество ФИО С   О Типовой элемент <ФИОТип>.
Состав элемента представлен в табл. 4.20
Сведения о представителе СвПред С   Н Состав элемента представлен в табл. 4.6. Элемент обязателен для <ПрПодп>=4

Таблица 4.6

Сведения о представителе (СвПред)

Наименование элемента Сокращенное наименование (код) элемента Признак типа элемента Формат элемента Признак обязательности элемента Дополнительная информация
Наименование документа, подтверждающего полномочия представителя НаимДок А T(1-120) О

Таблица 4.7

Заявление иностранной организации о постановке на учет в налоговом органе в связи с осуществлением деятельности, указанной в пункте 9 статьи 306 Налогового кодекса Российской Федерации (ЗВЛИОУЧ306)

Наименование элемента Сокращенное наименование (код) элемента Признак типа элемента Формат элемента Признак обязательности элемента Дополнительная информация
Сведения об иностранной организации СвИнОрг С О Состав элемента представлен в табл. 4.8
Сведения о деятельности в Российской Федерации СвДеятРФ С О Состав элемента представлен в табл. 4.9
Сведения о представителе - организации СвПредОрг С Н Состав элемента представлен в табл. 4.12
Сведения о представителе - физическом лице СвПредФЛ С Н Состав элемента представлен в табл. 4.13

Таблица 4.8

Сведения об иностранной организации (СвИнОрг)

Наименование элемента Сокращенное наименование (код) элемента Признак типа элемента Формат элемента Признак обязательности элемента Дополнительная информация
Сокращенное наименование организации НаимЮЛСокр А T(1-255) Н  
Страна регистрации (инкорпорации) СтрРег А T(=3) ОК Типовой элемент <ОКСМТип>. Значение выбирается в соответствии с Общероссийским классификатором стран мира
Полный адрес в стране регистрации (инкорпорации) (кроме Российской Федерации) АдрСтрРег А T(1-254) О  
Организационно-правовая форма в стране регистрации (инкорпорации) КодОПФРег А T(=1) ОК Принимает значение:
1 - акционерное общество |
2 - полное товарищество |
3 - некоммерческая организация |
4 - государственное учреждение (организация) |
5 - личная компания |
6 - другое
Наименование организационно-правовой формы в стране регистрации (инкорпорации) НаимОПФРег А T(1-128) Н Элемент обязателен для <КодОПФРег>=6
Наименование регистрирующего органа НаимРегОрг А T(1-254) О  
Регистрационный номер РегНомер А T(1-80) О  
Код налогоплательщика в стране регистрации (инкорпорации) или аналог КодНПРег А T(1-80) Н  
Особенности режима регистрации (инкорпорации) КодРежРег А T(=1) НК Принимает значение:
1 - в особой экономической зоне |
2 - в офшорной юрисдикции |
3 - другое
Наименование особенности режима регистрации (инкорпорации) НаимРежРег А T(1-80) Н Элемент обязателен для <КодРежРег>=3

Таблица 4.9

Сведения о деятельности в Российской Федерации (СвДеятРФ)

Наименование элемента Сокращенное наименование (код) элемента Признак типа элемента Формат элемента Признак обязательности элемента Дополнительная информация
Дата начала осуществления деятельности в Российской Федерации ДатаНачРФ А T(=10) О Типовой элемент <ДатаТип>. Дата в формате ДД.ММ.ГГГГ
Сведения о видах экономической деятельности СвВЭД С   О Состав элемента представлен в табл. 4.10
Адрес места осуществления деятельности в Российской Федерации | Сведения об адресе места осуществления деятельности АдрДеятРФ СвАдрДеят С С   О О Типовой элемент <АдрРФТип>.
Состав элемента представлен в табл. 4.18 Состав элемента представлен в табл. 4.11
Контактные данные Контакт С   О Типовой элемент <КонтактТип>. Состав элемента представлен в табл. 4.15

Таблица 4.10

Сведения о видах экономической деятельности (СвВЭД)

Наименование элемента Сокращенное наименование (код) элемента Признак типа элемента Формат элемента Признак обязательности элемента Дополнительная информация
Код основного вида экономической деятельности в Российской Федерации ОКВЭД_Осн А T(4-8) ОК Типовой элемент <ОКВЭДТип>. Значение выбирается в соответствии с общероссийским классификатором видов экономической деятельности
Коды иных видов экономической деятельности в Российской Федерации ОКВЭД_Ин П T(4-8) НМК Типовой элемент <ОКВЭДТип>. Значение выбирается в соответствии с общероссийским классификатором видов экономической деятельности

Таблица 4.11

Сведения об адресе места осуществления деятельности (СвАдрДеят)

Наименование элемента Сокращенное наименование (код) элемента Признак типа элемента Формат элемента Признак обязательности элемента Дополнительная информация
Признак адреса места осуществления деятельности ПрАдрДеят А T(=1) ОК Принимает значение:
1 - территориальное море Российской Федерации |
2 - континентальный шельф Российской Федерации |
3 - исключительная экономическая зона Российской Федерации |
4 - территория за пределами Российской Федерации, на которой Российская Федерация обладает суверенными правами, осуществляет юрисдикцию (иной район, участок морского дна, территория, арендуемая у иностранного государства или используемая на основании международного договора Российской Федерации)
Адрес места осуществления деятельности АдрДеят А T(1-1000) О  

Таблица 4.12

Сведения о представителе - организации (СвПредОрг)

Наименование элемента Сокращенное наименование (код) элемента Признак типа элемента Формат элемента Признак обязательности элемента Дополнительная информация
Полное наименование организации НаимОрг А T(1-1000) О
Сокращенное наименование организации НаимЮЛСокр А T(1-255) Н
ИНН организации ИННЮЛ А T(=10) О Типовой элемент <ИННЮЛТип>
КПП организации КПП А T(=9) О Типовой элемент <КППТип>
Адрес места нахождения в Российской Федерации АдрМН С О Типовой элемент <АдрРФТип>.
Состав элемента представлен в табл. 4.18
Контактные данные Контакт С О Типовой элемент <КонтактТип>. Состав элемента представлен в табл. 4.15

Таблица 4.13

Сведения о представителе - физическом лице (СвПредФЛ)

Наименование элемента Сокращенное наименование (код) элемента Признак типа элемента Формат элемента Признак обязательности элемента Дополнительная информация
ИНН физического лица ИННФЛ А T(=12) Н Типовой элемент <ИННФЛТип>
Пол Пол А T(=1) ОК Принимает значение:
1 - мужской |
2 - женский
Дата рождения ДатаРожд А T(=10) О Типовой элемент <ДатаТип>. Дата в формате ДД.ММ.ГГГГ
Место рождения МестоРожд А T(1-128) Н  
Признак наличия гражданства ПрГражд А T(=1) ОК Принимает значение:
1 - гражданин Российской Федерации |
2 - иностранный гражданин |
3 - лицо без гражданства
Гражданство (для иностранного гражданина) Гражд А T(=3) НК Типовой элемент <ОКСМТип>. Элемент обязателен при <ПрГражд>=2. Значение выбирается в соответствии с Общероссийским классификатором стран мира
Фамилия, имя, отчество физического лица ФИО С   О Типовой элемент <ФИОТип>.
Состав элемента представлен в табл. 4.20
Сведения о документе, удостоверяющем личность физического лица УдЛичнФЛ С   О Типовой элемент <УдЛичнФЛТип>. Состав элемента представлен в табл. 4.16
Реквизиты документа, подтверждающего регистрацию физического лица по месту жительства (месту пребывания) (заполняется в случае представления документа, удостоверяющего личность, отличного от паспорта) ДокРегМЖ С   Н Типовой элемент <ДокРегМЖТип>. Состав элемента представлен в табл. 4.17
Адрес места жительства (места пребывания) в Российской Федерации АдрМЖ С   О Состав элемента представлен в табл. 4.14
Контактные данные Контакт С   О Типовой элемент <КонтактТип>.
Состав элемента представлен в табл. 4.15
Адрес места жительства в стране постоянного проживания иностранного гражданина АдрМЖИн С   Н Типовой элемент <АдрМЖИнТип>. Элемент обязателен при <ПрГражд>=2. Состав элемента представлен в табл. 4.19

Таблица 4.14

Адрес места жительства (места пребывания) в Российской Федерации (АдрМЖ)

Наименование элемента Сокращенное наименование (код) элемента Признак типа элемента Формат элемента Признак обязательности элемента Дополнительная информация
Признак адреса места жительства (места пребывания) в Российской Федерации ПрАдр А T(=1) ОК Принимает значение:
1 - место жительства |
2 - место пребывания
Адрес в Российской Федерации АдрРФ С   О Типовой элемент <АдрРФТип>. Состав элемента представлен в табл. 4.18

Таблица 4.15

Контактные данные (КонтактТип)

Наименование элемента Сокращенное наименование (код) элемента Признак типа элемента Формат элемента Признак обязательности элемента Дополнительная информация
Телефон (код города и номер) Тлф А T(1-20) Н
E-mail E-mail А T(1-45) Н

Таблица 4.16

Сведения о документе, удостоверяющем личность (УдЛичнФЛТип)

Наименование элемента Сокращенное наименование (код) элемента Признак типа элемента Формат элемента Признак обязательности элемента Дополнительная информация
Код вида документа, удостоверяющего личность КодВидДок А T(=2) ОК Типовой элемент <СПДУЛТип>. Значение выбирается в соответствии со справочником "Виды документов, удостоверяющих личность налогоплательщика"
Серия и номер документа, удостоверяющего личность СерНомДок А T(1-25) О
Дата выдачи документа, удостоверяющего личность ДатаДок А T(=10) О Типовой элемент <ДатаТип>. Дата в формате ДД.ММ.ГГГГ
Наименование органа, выдавшего документ, удостоверяющий личность ВыдДок А T(1-255) О
Код подразделения органа, выдавшего документ, удостоверяющий личность КодВыдДок А T(=7) Н

Таблица 4.17

Реквизиты документа, подтверждающего регистрацию физического лица по месту жительства (месту пребывания) (заполняется в случае представления документа, удостоверяющего личность, отличного от паспорта) (ДокРегМЖТип)

Наименование элемента Сокращенное наименование (код) элемента Признак типа элемента Формат элемента Признак обязательности элемента Дополнительная информация
Код вида документа КодВидДок А T(=2) ОК Типовой элемент <СПДУЛТип>. Значение выбирается в соответствии со справочником "Виды документов, удостоверяющих личность налогоплательщика"
Регистрационный номер СерНомДок А T(1-25) О
Дата выдачи документа ДатаДок А T(=10) О Типовой элемент <ДатаТип>. Дата в формате ДД.ММ.ГГГГ
Наименование органа, выдавшего документ ВыдДок А T(1-255) О

Таблица 4.18

Адрес в Российской Федерации (АдрРФТип)

Наименование элемента Сокращенное наименование (код) элемента Признак типа элемента Формат элемента Признак обязательности элемента Дополнительная информация
Индекс Индекс А T(=6) Н
Код региона КодРегион А T(=2) ОК Типовой элемент <ССРФТип>. Значение выбирается в соответствии со справочником "Субъекты Российской Федерации"
Район Район А T(1-50) Н
Город Город А T(1-50) Н
Населенный пункт НаселПункт А T(1-50) Н
Улица Улица А T(1-50) Н
Дом Дом А T(1-20) Н
Корпус Корпус А T(1-20) Н
Квартира Кварт А T(1-20) Н

Таблица 4.19

Адрес места жительства в стране постоянного проживания иностранного гражданина (АдрМЖИнТип)

Наименование элемента Сокращенное наименование (код) элемента Признак типа элемента Формат элемента Признак обязательности элемента Дополнительная информация
Код страны КодСтр А T(=3) ОК Типовой элемент <ОКСМТип>. Значение выбирается в соответствии с Общероссийским классификатором стран мира
Адрес АдрТекст А T(1-255) О

Таблица 4.20

Фамилия, имя, отчество (ФИОТип)

Наименование элемента Сокращенное наименование (код) элемента Признак типа элемента Формат элемента Признак обязательности элемента Дополнительная информация
Фамилия Фамилия А T(1-60) О
Имя Имя А T(1-60) О
Отчество Отчество А T(1-60) Н

Приложение N 16
к приказу ФНС России
от 13.02.2012 N ММВ-7-6/80@

ФОРМАТ ЗАЯВЛЕНИЯ МЕЖДУНАРОДНОЙ ОРГАНИЗАЦИИ, ИНОСТРАННОЙ НЕКОММЕРЧЕСКОЙ НЕПРАВИТЕЛЬСТВЕННОЙ ОРГАНИЗАЦИИ О ПОСТАНОВКЕ НА УЧЕТ В НАЛОГОВОМ ОРГАНЕ

I. ОБЩИЕ СВЕДЕНИЯ

1. Настоящий формат описывает требования к XML файлам (далее - файлам обмена) передачи в налоговые органы в электронном виде сведений по заявлению международной организации, иностранной некоммерческой неправительственной организации о постановке на учет в налоговом органе.

2. Номер версии настоящего формата 5.01, часть DXXV.

II. ОПИСАНИЕ ФАЙЛА ОБМЕНА

3. Имя файла обмена должно иметь следующий вид:

R_T_A_K_O_GGGGMMDD_N, где:

R_T - префикс, принимающий значение UT_ZMNIOUNO;

A_K - идентификатор получателя информации, где: A - идентификатор получателя, которому направляется файл обмена, K - идентификатор конечного получателя, для которого предназначена информация из данного файла обмена <1>. Каждый из идентификаторов (A и K) имеет вид для налоговых органов - четырехразрядный код (код налогового органа в соответствии с классификатором "Система обозначения налоговых органов" (СОНО);

<1> Передача файла от отправителя к конечному получателю (K) может осуществляться в несколько этапов через другие налоговые органы, осуществляющие передачу файла на промежуточных этапах, которые обозначаются идентификатором A. В случае передачи файла от отправителя к конечному получателю при отсутствии налоговых органов, осуществляющих передачу на промежуточных этапах, значения идентификаторов A и K совпадают. Для файлов, представляемых налогоплательщиками в налоговый орган, идентификатор конечного получателя в имени файла K должен совпадать со значением атрибута "Код налогового органа" (КодНО) в представляемом файле обмена.

O - идентификатор отправителя информации, имеет вид:

для организаций - девятнадцатиразрядный код (ИНН и КПП организации);

для физических лиц - двенадцатиразрядный код (ИНН физического лица, при наличии. При отсутствии ИНН - последовательность из двенадцати нулей);

GGGG - год формирования передаваемого файла, MM - месяц, DD - день;

N - идентификационный номер файла (длина - от 1 до 36 знаков. Идентификационный номер файла должен обеспечивать уникальность файла).

Расширение имени файла - xml. Расширение имени файла может указываться как строчными, так и прописными буквами.

Параметры первой строки файла обмена

Первая строка XML файла должна иметь следующий вид:

<?xml version ="1.0" encoding ="windows-1251"?>

Имя файла, содержащего XML схему файла обмена, должно иметь следующий вид:

UT_ZMNIOUNO_1_525_00_05_01_xx, где xx - номер версии схемы.

Расширение имени файла - xsd.

4. Логическая модель файла обмена представлена в виде диаграммы структуры файла обмена на рисунке 1 настоящего формата. Элементами логической модели файла обмена являются элементы и атрибуты XML файла. Перечень структурных элементов логической модели файла обмена и сведения о них приведены в таблицах 4.1 - 4.22 настоящего формата.

Для каждого структурного элемента логической модели файла обмена приводятся следующие сведения:

наименование элемента. Приводится полное наименование элемента <1>;

<1> В строке таблицы могут быть описаны несколько элементов, наименования которых разделены символом "|". Такая форма записи применяется в случае возможного наличия в файле обмена только одного элемента из описанных в этой строке.

сокращенное наименование элемента. Приводится сокращенное наименование элемента. Синтаксис сокращенного наименования должен удовлетворять спецификации XML;

признак типа элемента. Может принимать следующие значения: "С" - сложный элемент логической модели (содержит вложенные элементы), "П" - простой элемент логической модели, реализованный в виде элемента XML файла, "А" - простой элемент логической модели, реализованный в виде атрибута элемента XML файла. Простой элемент логической модели не содержит вложенные элементы;

формат значения элемента. Формат значения элемента представляется следующими условными обозначениями: T - символьная строка; N - числовое значение (целое или дробное).

Формат символьной строки указывается в виде T(n-k) или T(=k), где n - минимальное количество знаков, k - максимальное количество знаков, символ "-" - разделитель, символ "=" означает фиксированное количество знаков в строке. В случае, если минимальное количество знаков равно 0, формат имеет вид T(0-k). В случае, если максимальное количество знаков неограниченно, формат имеет вид T(n-).

Формат числового значения указывается в виде N(m.k), где m - максимальное количество знаков в числе, включая знак (для отрицательного числа), целую и дробную части числа без разделяющей десятичной точки, k - максимальное число знаков дробной части числа. Если число знаков дробной части числа равно 0 (т.е. число целое), то формат числового значения имеет вид N(m).

Для простых элементов, являющихся базовыми в XML (определенными в http://www.w3.org/TR/xmlschema-0), например, элемент с типом "date", поле "Формат значения элемента" не заполняется. Для таких элементов в поле "Дополнительная информация" указывается тип базового элемента;

признак обязательности элемента определяет обязательность наличия элемента (совокупности наименования элемента и его значения) в файле обмена. Признак обязательности элемента может принимать следующие значения: "О" - наличие элемента в файле обмена обязательно; "Н" - присутствие элемента в файле обмена необязательно, т.е. элемент может отсутствовать. Если элемент принимает ограниченный перечень значений (по классификатору, кодовому словарю и т.п.), то признак обязательности элемента дополняется символом "К". Например: "ОК". В случае, если количество реализаций элемента может быть более одной, то признак обязательности элемента дополняется символом "М". Например: "НМ", "ОКМ";

дополнительная информация. Для сложных элементов указывается ссылка на таблицу, в которой описывается состав данного элемента. Для элементов, принимающих ограниченный перечень значений из классификатора (кодового словаря и т.п.), указывается соответствующее наименование классификатора (кодового словаря и т.п.) или приводится перечень возможных значений. Для классификатора (кодового словаря и т.п.) может указываться ссылка на его местонахождение. Для элементов, использующих пользовательский тип данных, указывается наименование типового элемента.

XSD схема файла обмена в электронном виде приводится отдельным файлом и размещается на сайте Федеральной налоговой службы.

Рисунок 1. Диаграмма структуры файла обмена

Таблица 4.1

Файл обмена (Файл)

Наименование элемента Сокращенное наименование (код) элемента Признак типа элемента Формат элемента Признак обязательности элемента Дополнительная информация
Идентификатор файла ИдФайл А T(1-100) О Содержит (повторяет) имя сформированного файла (без расширения)
Версия программы, с помощью которой сформирован файл ВерсПрог А T(1-40) О
Версия формата ВерсФорм А T(1-5) О Принимает значение: 5.01
Состав и структура документа Документ С О Состав элемента представлен в табл. 4.2

Таблица 4.2

Состав и структура документа (Документ)

Наименование элемента Сокращенное наименование (код) элемента Признак типа элемента Формат элемента Признак обязательности элемента Дополнительная информация
Код формы отчетности по КНД КНД А T(=7) ОК Типовой элемент <КНДТип>. Принимает значение: 1113025
Дата формирования документа ДатаДок А T(=10) О Типовой элемент <ДатаТип>. Дата в формате ДД.ММ.ГГГГ
Код налогового органа КодНО А T(=4) ОК Типовой элемент <СОНОТип>. Значение выбирается в соответствии с классификатором "Система обозначений налоговых органов"
Сведения о заявителе СвНП С О Состав элемента представлен в табл. 4.3
Сведения о лице, подписавшем документ Подписант С О Состав элемента представлен в табл. 4.5
Заявление международной организации, иностранной некоммерческой неправительственной организации о постановке на учет в налоговом органе ЗВЛМНИОУНО С О Состав элемента представлен в табл. 4.7

Таблица 4.3

Сведения о заявителе (СвНП)

Наименование элемента Сокращенное наименование (код) элемента Признак типа элемента Формат элемента Признак обязательности элемента Дополнительная информация
Заявитель-организация НПЮЛ С О Состав элемента представлен в табл. 4.4

Таблица 4.4

Заявитель-организация (НПЮЛ)

Наименование элемента Сокращенное наименование (код) элемента Признак типа элемента Формат элемента Признак обязательности элемента Дополнительная информация
Признак организации ПризнОрг А T(=1) ОК Принимает значение:
1 - международная организация, осуществляющая деятельность через филиал (представительство) в Российской Федерации |
2 - международная организация, созданная в Российской Федерации |
3 - иностранная некоммерческая неправительственная организация
Полное наименование организации НаимОрг А T(1-1000) О  
ИНН организации ИННЮЛ А T(=10) Н Типовой элемент <ИННЮЛТип>

Таблица 4.5

Сведения о лице, подписавшем документ (Подписант)

Наименование элемента Сокращенное наименование (код) элемента Признак типа элемента Формат элемента Признак обязательности элемента Дополнительная информация
Признак лица, подписавшего документ ПрПодп А T(=1) ОК Принимает значение:
3 - руководитель организации |
4 - представитель организации
ИНН физического лица ИННФЛ А T(=12) Н Типовой элемент <ИННФЛТип>
Номер контактного телефона Тлф А T(1-20) Н  
Фамилия, имя, отчество ФИО С   О Типовой элемент <ФИОТип>. Состав элемента представлен в табл. 4.22
Сведения о представителе СвПред С   Н Состав элемента представлен в табл. 4.6. Элемент обязателен для <ПрПодп> = 4

Таблица 4.6

Сведения о представителе (СвПред)

Наименование элемента Сокращенное наименование (код) элемента Признак типа элемента Формат элемента Признак обязательности элемента Дополнительная информация
Наименование документа, подтверждающего полномочия представителя НаимДок А T(1-120) О

Таблица 4.7

Заявление международной организации, иностранной некоммерческой неправительственной организации о постановке на учет в налоговом органе (ЗВЛМНИОУНО)

Наименование элемента Сокращенное наименование (код) элемента Признак типа элемента Формат элемента Признак обязательности элемента Дополнительная информация
Сведения, вносимые в заявление о постановке на учет в налоговом органе международной организацией, созданной в Российской Федерации | ЗВЛМОРФ С   О Состав элемента представлен в табл. 4.8
Сведения, вносимые в заявление о постановке на учет в налоговом органе международной организацией, осуществляющей деятельность через филиал (представительство), иностранной некоммерческой неправительственной организацией ЗВЛМНОИН С   О Состав элемента представлен в табл. 4.10

Таблица 4.8

Сведения, вносимые в заявление о постановке на учет в налоговом органе международной организацией, созданной в Российской Федерации (ЗВЛМОРФ)

Наименование элемента Сокращенное наименование (код) элемента Признак типа элемента Формат элемента Признак обязательности элемента Дополнительная информация
Сведения о международной организации СведМО С О Состав элемента представлен в табл. 4.9
Сведения об обслуживающем банке в стране регистрации (инкорпорации) СвОбслБанк С О Типовой элемент <СвБанкТип>. Состав элемента представлен в табл. 4.15

Таблица 4.9

Сведения о международной организации (СведМО)

Наименование элемента Сокращенное наименование (код) элемента Признак типа элемента Формат элемента Признак обязательности элемента Дополнительная информация
Сокращенное наименование организации НаимЮЛСокр А T(1-255) Н
Страна регистрации (инкорпорации) СтрРег А T(=3) ОК Типовой элемент <ОКСМТип>. Значение выбирается в соответствии с Общероссийским классификатором стран мира
Наименование регистрирующего органа НаимРегОрг А T(1-254) О
Регистрационный номер РегНомер А T(1-50) О
Код налогоплательщика в стране регистрации (инкорпорации) или аналог КодНПРег А T(1-50) Н
Дата создания международной организации в Российской Федерации ДатаСоздМО А T(=10) О Типовой элемент <ДатаТип>. Дата в формате ДД.ММ.ГГГГ
Адрес места нахождения в Российской Федерации АдрМН С О Типовой элемент <АдрРФТип>. Состав элемента представлен в табл. 4.20
Контактные данные Контакт С О Типовой элемент <КонтактТип>. Состав элемента представлен в табл. 4.16
Сведения о руководителе организации СвРукОрг С О Типовой элемент <СвРукТип>. Состав элемента представлен в табл. 4.14

Таблица 4.10

Сведения, вносимые в заявление о постановке на учет в налоговом органе международной организацией, осуществляющей деятельность через филиал (представительство), иностранной некоммерческой неправительственной организацией (ЗВЛМНОИН)

Наименование элемента Сокращенное наименование (код) элемента Признак типа элемента Формат элемента Признак обязательности элемента Дополнительная информация
Сведения о международной организации, иностранной некоммерческой неправительственной организации СведМНО С О Состав элемента представлен в табл. 4.11
Сведения об обслуживающем банке в стране регистрации (инкорпорации) СвОбслБанк С О Типовой элемент <СвБанкТип>. Состав элемента представлен в табл. 4.15
Сведения о филиале (представительстве) международной организации, иностранной некоммерческой неправительственной организации ФП_МНО С О Состав элемента представлен в табл. 4.12
Сведения о филиале (представительстве), внесенные в реестр филиалов (представительств) международных организаций и иностранных некоммерческих неправительственных организаций РеестрМНО С О Состав элемента представлен в табл. 4.13

Таблица 4.11

Сведения о международной организации, иностранной некоммерческой неправительственной организации (СведМНО)

Наименование элемента Сокращенное наименование (код) элемента Признак типа элемента Формат элемента Признак обязательности элемента Дополнительная информация
Сокращенное наименование организации НаимЮЛСокр А T(1-255) Н
Страна регистрации (инкорпорации) СтрРег А T(=3) ОК Типовой элемент <ОКСМТип>. Значение выбирается в соответствии с Общероссийским классификатором стран мира
Полный адрес в стране регистрации (инкорпорации) (кроме Российской Федерации) АдрСтрРег А T(1-254) О
Наименование регистрирующего органа НаимРегОрг А T(1-254) О
Регистрационный номер РегНомер А T(1-50) О
Код налогоплательщика в стране регистрации (инкорпорации) или аналог КодНПРег А T(1-50) Н

Таблица 4.12

Сведения о филиале (представительстве) международной организации, иностранной некоммерческой неправительственной организации (ФП_МНО)

Наименование элемента Сокращенное наименование (код) элемента Признак типа элемента Формат элемента Признак обязательности элемента Дополнительная информация
Признак сведений ПризСведФП А T(=1) ОК Принимает значение:
1 - о филиале |
2 - о представительстве
Полное наименование НаимФП А T(1-1000) О  
Сокращенное наименование НаимФПСокр А T(1-1000) Н  
Адрес места нахождения филиала (представительства) в Российской Федерации АдрМНФП С   О Типовой элемент <АдрРФТип>. Состав элемента представлен в табл. 4.20
Контактные данные Контакт С   О Типовой элемент <КонтактТип>. Состав элемента представлен в табл. 4.16
Сведения о руководителе филиала (представительства) СвРукФП С   О Типовой элемент <СвРукТип>. Состав элемента представлен в табл. 4.14

Таблица 4.13

Сведения о филиале (представительстве), внесенные в реестр филиалов (представительств) международных организаций и иностранных некоммерческих неправительственных организаций (РеестрМНО)

Наименование элемента Сокращенное наименование (код) элемента Признак типа элемента Формат элемента Признак обязательности элемента Дополнительная информация
Дата внесения в Реестр сведений о филиале (представительстве) ДатаВнесФП А T(=10) О Типовой элемент <ДатаТип>. Дата в формате ДД.ММ.ГГГГ
Реестровый номер филиала (представительства) РеестрНомФП А T(1-25) О
Дата выдачи выписки из Реестра ДатаВып А T(=10) О Типовой элемент <ДатаТип>. Дата в формате ДД.ММ.ГГГГ

Таблица 4.14

Сведения о руководителе (СвРукТип)

Наименование элемента Сокращенное наименование (код) элемента Признак типа элемента Формат элемента Признак обязательности элемента Дополнительная информация
ИНН руководителя ИННФЛ А T(=12) Н Типовой элемент <ИННФЛТип>
Пол Пол А T(=1) ОК Принимает значение:
1 - мужской |
2 - женский
Дата рождения ДатаРожд А T(=10) О Типовой элемент <ДатаТип>. Дата в формате ДД.ММ.ГГГГ
Место рождения МестоРожд А T(1-128) Н  
Признак наличия гражданства ПрГражд А T(=1) ОК Принимает значение:
1 - гражданин Российской Федерации |
2 - иностранный гражданин |
3 - лицо без гражданства
Гражданство (для иностранного гражданина) Гражд А T(=3) НК Типовой элемент <ОКСМТип>. Элемент обязателен при <ПрГражд> = 2. Значение выбирается в соответствии с Общероссийским классификатором стран мира
Фамилия, имя, отчество руководителя ФИОРук С   О Типовой элемент <ФИОТип>.
Состав элемента представлен в табл. 4.22
Сведения о документе, удостоверяющем личность руководителя УдЛичнРук С   О Типовой элемент <УдЛичнФЛТип>. Состав элемента представлен в табл. 4.17
Реквизиты документа, подтверждающего регистрацию физического лица по месту жительства (месту пребывания) (заполняется в случае представления документа, удостоверяющего личность, отличного от паспорта) ДокРегМЖ С   Н Типовой элемент <ДокРегМЖТип>. Состав элемента представлен в табл. 4.18
Адрес места жительства (места пребывания) в Российской Федерации АдрМЖ С   О Типовой элемент <АдрМЖТип>.
Состав элемента представлен в табл. 4.19
Адрес места жительства в стране постоянного проживания иностранного гражданина АдрМЖИн С   Н Типовой элемент <АдрМЖИнТип>. Элемент обязателен при <ПрГражд> = 2. Состав элемента представлен в табл. 4.21

Таблица 4.15

Сведения об обслуживающем банке в стране регистрации (инкорпорации) (СвБанкТип)

Наименование элемента Сокращенное наименование (код) элемента Признак типа элемента Формат элемента Признак обязательности элемента Дополнительная информация
Наименование банка НаимБанк А T(1-1000) О
СВИФТ код СВИФТ А T(1-11) О
Номер текущего счета НомТекСчет А T(1-20) О

Таблица 4.16

Контактные данные (КонтактТип)

Наименование элемента Сокращенное наименование (код) элемента Признак типа элемента Формат элемента Признак обязательности элемента Дополнительная информация
Телефон (код города и номер) Тлф А T(1-20) Н
E-mail E-mail А T(1-45) Н

Таблица 4.17

Сведения о документе, удостоверяющем личность (УдЛичнФЛТип)

Наименование элемента Сокращенное наименование (код) элемента Признак типа элемента Формат элемента Признак обязательности элемента Дополнительная информация
Код вида документа, удостоверяющего личность КодВидДок А T(=2) ОК Типовой элемент <СПДУЛТип>. Значение выбирается в соответствии со справочником "Виды документов, удостоверяющих личность налогоплательщика"
Серия и номер документа, удостоверяющего личность СерНомДок А T(1-25) О
Дата выдачи документа, удостоверяющего личность ДатаДок А T(=10) О Типовой элемент <ДатаТип>. Дата в формате ДД.ММ.ГГГГ
Наименование органа, выдавшего документ, удостоверяющий личность ВыдДок А T(1-255) О
Код подразделения органа, выдавшего документ, удостоверяющий личность КодВыдДок А T(=7) Н

Таблица 4.18

Реквизиты документа, подтверждающего регистрацию физического лица по месту жительства (месту пребывания) (заполняется в случае представления документа, удостоверяющего личность, отличного от паспорта) (ДокРегМЖТип)

Наименование элемента Сокращенное наименование (код) элемента Признак типа элемента Формат элемента Признак обязательности элемента Дополнительная информация
Код вида документа КодВидДок А T(=2) ОК Типовой элемент <СПДУЛТип>. Значение выбирается в соответствии со справочником "Виды документов, удостоверяющих личность налогоплательщика"
Регистрационный номер СерНомДок А T(1-25) О
Дата выдачи документа ДатаДок А T(=10) О Типовой элемент <ДатаТип>. Дата в формате ДД.ММ.ГГГГ
Наименование органа, выдавшего документ ВыдДок А T(1-255) О

Таблица 4.19

Адрес места жительства (места пребывания) в Российской Федерации (АдрМЖТип)

Наименование элемента Сокращенное наименование (код) элемента Признак типа элемента Формат элемента Признак обязательности элемента Дополнительная информация
Признак адреса места жительства (места пребывания) в Российской Федерации ПрАдр А T(=1) ОК Принимает значение:
1 - место жительства |
2 - место пребывания
Адрес в Российской Федерации АдрРФ С   О Типовой элемент <АдрРФТип>. Состав элемента представлен в табл. 4.20

Таблица 4.20

Адрес в Российской Федерации (АдрРФТип)

Наименование элемента Сокращенное наименование (код) элемента Признак типа элемента Формат элемента Признак обязательности элемента Дополнительная информация
Индекс Индекс А T(=6) Н
Код региона КодРегион А T(=2) ОК Типовой элемент <ССРФТип>. Значение выбирается в соответствии со справочником "Субъекты Российской Федерации"
Район Район А T(1-50) Н
Город Город А T(1-50) Н
Населенный пункт НаселПункт А T(1-50) Н
Улица Улица А T(1-50) Н
Дом Дом А T(1-20) Н
Корпус Корпус А T(1-20) Н
Квартира Кварт А T(1-20) Н

Таблица 4.21

Адрес места жительства в стране постоянного проживания иностранного гражданина (АдрМЖИнТип)

Наименование элемента Сокращенное наименование (код) элемента Признак типа элемента Формат элемента Признак обязательности элемента Дополнительная информация
Код страны КодСтр А T(=3) ОК Типовой элемент <ОКСМТип>. Значение выбирается в соответствии с Общероссийским классификатором стран мира
Адрес АдрТекст А T(1-255) О

Таблица 4.22

Фамилия, имя, отчество (ФИОТип)

Наименование элемента Сокращенное наименование (код) элемента Признак типа элемента Формат элемента Признак обязательности элемента Дополнительная информация
Фамилия Фамилия А T(1-60) О
Имя Имя А T(1-60) О
Отчество Отчество А T(1-60) Н

Приложение N 17
к приказу ФНС России
от 13.02.2012 N ММВ-7-6/80@

ФОРМАТ ЗАЯВЛЕНИЯ ДИПЛОМАТИЧЕСКОГО ПРЕДСТАВИТЕЛЬСТВА О ПОСТАНОВКЕ НА УЧЕТ В НАЛОГОВОМ ОРГАНЕ

I. ОБЩИЕ СВЕДЕНИЯ

1. Настоящий формат описывает требования к XML файлам (далее - файлам обмена) передачи в налоговые органы в электронном виде сведений по заявлению дипломатического представительства о постановке на учет в налоговом органе.

2. Номер версии настоящего формата 5.01, часть DXXVI.

II. ОПИСАНИЕ ФАЙЛА ОБМЕНА

3. Имя файла обмена должно иметь следующий вид:

R_T_A_K_O_GGGGMMDD_N, где:

R_T - префикс, принимающий значение UT_ZDIPUCHNO;

A_K - идентификатор получателя информации, где: A - идентификатор получателя, которому направляется файл обмена, K - идентификатор конечного получателя, для которого предназначена информация из данного файла обмена <1>. Каждый из идентификаторов (A и K) имеет вид для налоговых органов - четырехразрядный код (код налогового органа в соответствии с классификатором "Система обозначения налоговых органов" (СОНО));

<1> Передача файла от отправителя к конечному получателю (K) может осуществляться в несколько этапов через другие налоговые органы, осуществляющие передачу файла на промежуточных этапах, которые обозначаются идентификатором A. В случае передачи файла от отправителя к конечному получателю при отсутствии налоговых органов, осуществляющих передачу на промежуточных этапах, значения идентификаторов A и K совпадают. Для файлов, представляемых налогоплательщиками в налоговый орган, идентификатор конечного получателя в имени файла K должен совпадать со значением атрибута "Код налогового органа" (КодНО) в представляемом файле обмена.

O - идентификатор отправителя информации, имеет вид:

для организаций - девятнадцатиразрядный код (ИНН и КПП организации);

для физических лиц - двенадцатиразрядный код (ИНН физического лица, при наличии. При отсутствии ИНН - последовательность из двенадцати нулей);

GGGG - год формирования передаваемого файла, MM - месяц, DD - день;

N - идентификационный номер файла (длина - от 1 до 36 знаков. Идентификационный номер файла должен обеспечивать уникальность файла).

Расширение имени файла - xml. Расширение имени файла может указываться как строчными, так и прописными буквами.

Параметры первой строки файла обмена

Первая строка XML файла должна иметь следующий вид:

<?xml version ="1.0" encoding ="windows-1251"?>

Имя файла, содержащего XML схему файла обмена, должно иметь следующий вид:

UT_ZDIPUCHNO_1_526_00_05_01_xx, где xx - номер версии схемы.

Расширение имени файла - xsd.

4. Логическая модель файла обмена представлена в виде диаграммы структуры файла обмена на рисунке 1 настоящего формата. Элементами логической модели файла обмена являются элементы и атрибуты XML файла. Перечень структурных элементов логической модели файла обмена и сведения о них приведены в таблицах 4.1 - 4.10 настоящего формата.

Для каждого структурного элемента логической модели файла обмена приводятся следующие сведения:

наименование элемента. Приводится полное наименование элемента <1>;

<1> В строке таблицы могут быть описаны несколько элементов, наименования которых разделены символом "|". Такая форма записи применяется в случае возможного наличия в файле обмена только одного элемента из описанных в этой строке.

сокращенное наименование элемента. Приводится сокращенное наименование элемента. Синтаксис сокращенного наименования должен удовлетворять спецификации XML;

признак типа элемента. Может принимать следующие значения: "С" - сложный элемент логической модели (содержит вложенные элементы), "П" - простой элемент логической модели, реализованный в виде элемента XML файла, "А" - простой элемент логической модели, реализованный в виде атрибута элемента XML файла. Простой элемент логической модели не содержит вложенные элементы;

формат значения элемента. Формат значения элемента представляется следующими условными обозначениями: T - символьная строка; N - числовое значение (целое или дробное).

Формат символьной строки указывается в виде T(n-k) или T(=k), где n - минимальное количество знаков, k - максимальное количество знаков, символ "-" - разделитель, символ "=" означает фиксированное количество знаков в строке. В случае, если минимальное количество знаков равно 0, формат имеет вид T(0-k). В случае, если максимальное количество знаков неограниченно, формат имеет вид T(n-).

Формат числового значения указывается в виде N(m.k), где m - максимальное количество знаков в числе, включая знак (для отрицательного числа), целую и дробную части числа без разделяющей десятичной точки, k - максимальное число знаков дробной части числа. Если число знаков дробной части числа равно 0 (т.е. число целое), то формат числового значения имеет вид N(m).

Для простых элементов, являющихся базовыми в XML (определенными в http://www.w3.org/TR/xmlschema-0), например, элемент с типом "date", поле "Формат значения элемента" не заполняется. Для таких элементов в поле "Дополнительная информация" указывается тип базового элемента;

признак обязательности элемента определяет обязательность наличия элемента (совокупности наименования элемента и его значения) в файле обмена. Признак обязательности элемента может принимать следующие значения: "О" - наличие элемента в файле обмена обязательно; "Н" - присутствие элемента в файле обмена необязательно, т.е. элемент может отсутствовать. Если элемент принимает ограниченный перечень значений (по классификатору, кодовому словарю и т.п.), то признак обязательности элемента дополняется символом "К". Например: "ОК". В случае, если количество реализаций элемента может быть более одной, то признак обязательности элемента дополняется символом "М". Например: "НМ", "ОКМ";

дополнительная информация. Для сложных элементов указывается ссылка на таблицу, в которой описывается состав данного элемента. Для элементов, принимающих ограниченный перечень значений из классификатора (кодового словаря и т.п.), указывается соответствующее наименование классификатора (кодового словаря и т.п.) или приводится перечень возможных значений. Для классификатора (кодового словаря и т.п.) может указываться ссылка на его местонахождение. Для элементов, использующих пользовательский тип данных, указывается наименование типового элемента.

XSD схема файла обмена в электронном виде приводится отдельным файлом и размещается на сайте Федеральной налоговой службы.

Рисунок 1. Диаграмма структуры файла обмена

Таблица 4.1

Файл обмена (Файл)

Наименование элемента Сокращенное наименование (код) элемента Признак типа элемента Формат элемента Признак обязательности элемента Дополнительная информация
Идентификатор файла ИдФайл А T(1-100) О Содержит (повторяет) имя сформированного файла (без расширения)
Версия программы, с помощью которой сформирован файл ВерсПрог А T(1-40) О
Версия формата ВерсФорм А T(1-5) О Принимает значение: 5.01
Состав и структура документа Документ С О Состав элемента представлен в табл. 4.2

Таблица 4.2

Состав и структура документа (Документ)

Наименование элемента Сокращенное наименование (код) элемента Признак типа элемента Формат элемента Признак обязательности элемента Дополнительная информация
Код формы отчетности по КНД КНД А T(=7) ОК Типовой элемент <КНДТип>.
Принимает значение: 1113026
Дата формирования документа ДатаДок А T(=10) О Типовой элемент <ДатаТип>. Дата в формате ДД.ММ.ГГГГ
Код налогового органа КодНО А T(=4) ОК Типовой элемент <СОНОТип>. Значение выбирается в соответствии с классификатором "Система обозначений налоговых органов"
Сведения о заявителе СвНП С О Состав элемента представлен в табл. 4.3
Сведения о лице, подписавшем документ Подписант С О Состав элемента представлен в табл. 4.5
Заявление дипломатического представительства о постановке на учет в налоговом органе ЗДИПУЧНО С О Состав элемента представлен в табл. 4.7

Таблица 4.3

Сведения о заявителе (СвНП)

Наименование элемента Сокращенное наименование (код) элемента Признак типа элемента Формат элемента Признак обязательности элемента Дополнительная информация
Заявитель - дипломатическое представительство НПЮЛ С О Состав элемента представлен в табл. 4.4

Таблица 4.4

Заявитель - дипломатическое представительство (НПЮЛ)

Наименование элемента Сокращенное наименование (код) элемента Признак типа элемента Формат элемента Признак обязательности элемента Дополнительная информация
Полное наименование дипломатического представительства НаимОрг А T(1-1000) О

Таблица 4.5

Сведения о лице, подписавшем документ (Подписант)

Наименование элемента Сокращенное наименование (код) элемента Признак типа элемента Формат элемента Признак обязательности элемента Дополнительная информация
Признак лица, подписавшего документ ПрПодп А T(=1) ОК Принимает значение:
3 - руководитель организации |
4 - представитель организации
ИНН физического лица ИННФЛ А T(=12) Н Типовой элемент <ИННФЛТип>
Номер контактного телефона Тлф А T(1-20) Н  
Фамилия, имя, отчество ФИО С   О Типовой элемент <ФИОТип>.
Состав элемента представлен в табл. 4.10
Сведения о представителе СвПред С   Н Состав элемента представлен в табл. 4.6. Элемент обязателен для <ПрПодп>=4

Таблица 4.6

Сведения о представителе (СвПред)

Наименование элемента Сокращенное наименование (код) элемента Признак типа элемента Формат элемента Признак обязательности элемента Дополнительная информация
Наименование документа, подтверждающего полномочия представителя НаимДок А T(1-120) О

Таблица 4.7

Заявление дипломатического представительства о постановке на учет в налоговом органе (ЗДИПУЧНО)

Наименование элемента Сокращенное наименование (код) элемента Признак типа элемента Формат элемента Признак обязательности элемента Дополнительная информация
Аккредитующее государство (код страны) АкрдГосуд А T(=3) ОК Типовой элемент <ОКСМТип>. Значение выбирается в соответствии с Общероссийским классификатором стран мира
Дата создания дипломатического представительства в Российской Федерации ДатаСоздДП А T(=10) О Типовой элемент <ДатаТип>. Дата в формате ДД.ММ.ГГГГ
Адрес места нахождения в Российской Федерации АдрМН С О Типовой элемент <АдрРФТип>. Состав элемента представлен в табл. 4.9
Контактные данные Контакт С О Состав элемента представлен в табл. 4.8

Таблица 4.8

Контактные данные (Контакт)

Наименование элемента Сокращенное наименование (код) элемента Признак типа элемента Формат элемента Признак обязательности элемента Дополнительная информация
Телефон (код города и номер) Тлф А T(1-20) Н
E-mail E-mail А T(1-45) Н

Таблица 4.9

Адрес в Российской Федерации (АдрРФТип)

Наименование элемента Сокращенное наименование (код) элемента Признак типа элемента Формат элемента Признак обязательности элемента Дополнительная информация
Индекс Индекс А T(=6) Н
Код региона КодРегион А T(=2) ОК Типовой элемент <ССРФТип>. Значение выбирается в соответствии со справочником "Субъекты Российской Федерации"
Район Район А T(1-50) Н
Город Город А T(1-50) Н
Населенный пункт НаселПункт А T(1-50) Н
Улица Улица А T(1-50) Н
Дом Дом А T(1-20) Н
Корпус Корпус А T(1-20) Н
Квартира Кварт А T(1-20) Н

Таблица 4.10

Фамилия, имя, отчество (ФИОТип)

Наименование элемента Сокращенное наименование (код) элемента Признак типа элемента Формат элемента Признак обязательности элемента Дополнительная информация
Фамилия Фамилия А T(1-60) О
Имя Имя А T(1-60) О
Отчество Отчество А T(1-60) Н

Приложение N 18
к приказу ФНС России
от 13.02.2012 N ММВ-7-6/80@

ФОРМАТ ЗАЯВЛЕНИЯ ИНОСТРАННОЙ ОРГАНИЗАЦИИ О ПОСТАНОВКЕ НА УЧЕТ В НАЛОГОВОМ ОРГАНЕ В СВЯЗИ С ОТКРЫТИЕМ СЧЕТА В БАНКЕ

I. ОБЩИЕ СВЕДЕНИЯ

1. Настоящий формат описывает требования к XML файлам (далее - файлам обмена) передачи в налоговые органы в электронном виде сведений по заявлению иностранной организации о постановке на учет в налоговом органе в связи с открытием счета в банке.

2. Номер версии настоящего формата 5.01, часть DXXVII.

II. ОПИСАНИЕ ФАЙЛА ОБМЕНА

3. Имя файла обмена должно иметь следующий вид:

R_T_A_K_O_GGGGMMDD_N, где:

R_T - префикс, принимающий значение UT_ZIOUCHOTSB;

A_K - идентификатор получателя информации, где: A - идентификатор получателя, которому направляется файл обмена, K - идентификатор конечного получателя, для которого предназначена информация из данного файла обмена <1>. Каждый из идентификаторов (A и K) имеет вид для налоговых органов - четырехразрядный код (код налогового органа в соответствии с классификатором "Система обозначения налоговых органов" (СОНО));

<1> Передача файла от отправителя к конечному получателю (K) может осуществляться в несколько этапов через другие налоговые органы, осуществляющие передачу файла на промежуточных этапах, которые обозначаются идентификатором A. В случае передачи файла от отправителя к конечному получателю при отсутствии налоговых органов, осуществляющих передачу на промежуточных этапах, значения идентификаторов A и K совпадают. Для файлов, представляемых налогоплательщиками в налоговый орган, идентификатор конечного получателя в имени файла K должен совпадать со значением атрибута "Код налогового органа" (КодНО) в представляемом файле обмена.

O - идентификатор отправителя информации, имеет вид:

для организаций - девятнадцатиразрядный код (ИНН и КПП организации);

для физических лиц - двенадцатиразрядный код (ИНН физического лица, при наличии. При отсутствии ИНН - последовательность из двенадцати нулей);

GGGG - год формирования передаваемого файла, MM - месяц, DD - день;

N - идентификационный номер файла (длина - от 1 до 36 знаков. Идентификационный номер файла должен обеспечивать уникальность файла).

Расширение имени файла - xml. Расширение имени файла может указываться как строчными, так и прописными буквами.

Параметры первой строки файла обмена

Первая строка XML файла должна иметь следующий вид:

<?xml version ="1.0" encoding ="windows-1251"?>

Имя файла, содержащего XML схему файла обмена, должно иметь следующий вид:

UT_ZIOUCHOTSB_1_527_00_05_01_xx, где xx - номер версии схемы.

Расширение имени файла - xsd.

4. Логическая модель файла обмена представлена в виде диаграммы структуры файла обмена на рисунке 1 настоящего формата. Элементами логической модели файла обмена являются элементы и атрибуты XML файла. Перечень структурных элементов логической модели файла обмена и сведения о них приведены в таблицах 4.1 - 4.11 настоящего формата.

Для каждого структурного элемента логической модели файла обмена приводятся следующие сведения:

наименование элемента. Приводится полное наименование элемента <1>;

<1> В строке таблицы могут быть описаны несколько элементов, наименования которых разделены символом "|". Такая форма записи применяется в случае возможного наличия в файле обмена только одного элемента из описанных в этой строке.

сокращенное наименование элемента. Приводится сокращенное наименование элемента. Синтаксис сокращенного наименования должен удовлетворять спецификации XML;

признак типа элемента. Может принимать следующие значения: "С" - сложный элемент логической модели (содержит вложенные элементы), "П" - простой элемент логической модели, реализованный в виде элемента XML файла, "А" - простой элемент логической модели, реализованный в виде атрибута элемента XML файла. Простой элемент логической модели не содержит вложенные элементы;

формат значения элемента. Формат значения элемента представляется следующими условными обозначениями: T - символьная строка; N - числовое значение (целое или дробное).

Формат символьной строки указывается в виде T(n-k) или T(=k), где n - минимальное количество знаков, k - максимальное количество знаков, символ "-" - разделитель, символ "=" означает фиксированное количество знаков в строке. В случае, если минимальное количество знаков равно 0, формат имеет вид T(0-k). В случае, если максимальное количество знаков неограниченно, формат имеет вид T(n-).

Формат числового значения указывается в виде N(m.k), где m - максимальное количество знаков в числе, включая знак (для отрицательного числа), целую и дробную части числа без разделяющей десятичной точки, k - максимальное число знаков дробной части числа. Если число знаков дробной части числа равно 0 (т.е. число целое), то формат числового значения имеет вид N(m).

Для простых элементов, являющихся базовыми в XML (определенными в http://www.w3.org/TR/xmlschema-0), например, элемент с типом "date", поле "Формат значения элемента" не заполняется. Для таких элементов в поле "Дополнительная информация" указывается тип базового элемента;

признак обязательности элемента определяет обязательность наличия элемента (совокупности наименования элемента и его значения) в файле обмена. Признак обязательности элемента может принимать следующие значения: "О" - наличие элемента в файле обмена обязательно; "Н" - присутствие элемента в файле обмена необязательно, т.е. элемент может отсутствовать. Если элемент принимает ограниченный перечень значений (по классификатору, кодовому словарю и т.п.), то признак обязательности элемента дополняется символом "К". Например: "ОК". В случае, если количество реализаций элемента может быть более одной, то признак обязательности элемента дополняется символом "М". Например: "НМ", "ОКМ";

дополнительная информация. Для сложных элементов указывается ссылка на таблицу, в которой описывается состав данного элемента. Для элементов, принимающих ограниченный перечень значений из классификатора (кодового словаря и т.п.), указывается соответствующее наименование классификатора (кодового словаря и т.п.) или приводится перечень возможных значений. Для классификатора (кодового словаря и т.п.) может указываться ссылка на его местонахождение. Для элементов, использующих пользовательский тип данных, указывается наименование типового элемента.

XSD схема файла обмена в электронном виде приводится отдельным файлом и размещается на сайте Федеральной налоговой службы.

Рисунок 1. Диаграмма структуры файла обмена

Таблица 4.1

Файл обмена (Файл)

Наименование элемента Сокращенное наименование (код) элемента Признак типа элемента Формат элемента Признак обязательности элемента Дополнительная информация
Идентификатор файла ИдФайл А T(1-100) О Содержит (повторяет) имя сформированного файла (без расширения)
Версия программы, с помощью которой сформирован файл ВерсПрог А T(1-40) О
Версия формата ВерсФорм А T(1-5) О Принимает значение: 5.01
Состав и структура документа Документ С О Состав элемента представлен в табл. 4.2

Таблица 4.2

Состав и структура документа (Документ)

Наименование элемента Сокращенное наименование (код) элемента Признак типа элемента Формат элемента Признак обязательности элемента Дополнительная информация
Код формы отчетности по КНД КНД А T(=7) ОК Типовой элемент <КНДТип>. Принимает значение: 1113027
Дата формирования документа ДатаДок А T(=10) О Типовой элемент <ДатаТип>. Дата в формате ДД.ММ.ГГГГ
Код налогового органа КодНО А T(=4) ОК Типовой элемент <СОНОТип>. Значение выбирается в соответствии с классификатором "Система обозначений налоговых органов"
Сведения о заявителе СвНП С О Состав элемента представлен в табл. 4.3
Сведения о лице, подписавшем документ Подписант С О Состав элемента представлен в табл. 4.5
Заявление иностранной организации о постановке на учет в налоговом органе в связи с открытием счета в банке ЗИОУЧОТСБ С О Состав элемента представлен в табл. 4.7

Таблица 4.3

Сведения о заявителе (СвНП)

Наименование элемента Сокращенное наименование (код) элемента Признак типа элемента Формат элемента Признак обязательности элемента Дополнительная информация
Заявитель-организация НПЮЛ С О Состав элемента представлен в табл. 4.4

Таблица 4.4

Заявитель-организация (НПЮЛ)

Наименование элемента Сокращенное наименование (код) элемента Признак типа элемента Формат элемента Признак обязательности элемента Дополнительная информация
Признак организации ПризнОрг А T(=1) ОК Принимает значение:
1 - иностранная организация |
2 - филиал иностранной организации, место нахождения которого за пределами Российской Федерации |
3 - иностранная некоммерческая неправительственная организация |
4 - международная организация
Наименование организации НаимОрг А T(1-1000) О  
ИНН организации ИННЮЛ А T(=10) Н Типовой элемент <ИННЮЛТип>

Таблица 4.5

Сведения о лице, подписавшем документ (Подписант)

Наименование элемента Сокращенное наименование (код) элемента Признак типа элемента Формат элемента Признак обязательности элемента Дополнительная информация
Признак лица, подписавшего документ ПрПодп А T(=1) ОК Принимает значение:
3 - руководитель организации |
4 - представитель организации
ИНН физического лица ИННФЛ А T(=12) Н Типовой элемент <ИННФЛТип>
Номер контактного телефона Тлф А T(1-20) Н  
Фамилия, имя, отчество ФИО С   О Типовой элемент <ФИОТип>. Состав элемента представлен в табл. 4.11
Сведения о представителе СвПред С   Н Состав элемента представлен в табл. 4.6. Элемент обязателен для <ПрПодп>=4

Таблица 4.6

Сведения о представителе (СвПред)

Наименование элемента Сокращенное наименование (код) элемента Признак типа элемента Формат элемента Признак обязательности элемента Дополнительная информация
Наименование документа, подтверждающего полномочия представителя НаимДок А T(1-120) О

Таблица 4.7

Заявление иностранной организации о постановке на учет в налоговом органе в связи с открытием счета в банке (ЗИОУЧОТСБ)

Наименование элемента Сокращенное наименование (код) элемента Признак типа элемента Формат элемента Признак обязательности элемента Дополнительная информация
Сведения об иностранной организации СвИнОрг С О Состав элемента представлен в табл. 4.8
Сведения о банке в Российской Федерации СвБанкРФ С О Состав элемента представлен в табл. 4.9

Таблица 4.8

Сведения об иностранной организации (СвИнОрг)

Наименование элемента Сокращенное наименование (код) элемента Признак типа элемента Формат элемента Признак обязательности элемента Дополнительная информация
Сокращенное наименование организации НаимЮЛСокр А T(1-255) Н  
Страна регистрации (инкорпорации) СтрРег А T(=3) ОК Типовой элемент <ОКСМТип>. Значение выбирается в соответствии с Общероссийским классификатором стран мира
Полный адрес в стране регистрации (инкорпорации) АдрСтрРег А T(1-254) О  
Организационно-правовая форма в стране регистрации (инкорпорации) КодОПФРег А T(=1) ОК Принимает значение:
1 - акционерное общество |
2 - полное товарищество |
3 - некоммерческая организация |
4 - государственное учреждение (организация) |
5 - личная компания |
6 - другое
Наименование организационно-правовой формы в стране регистрации (инкорпорации) НаимОПФРег А T(1-128) Н Элемент обязателен для <КодОПФРег>=6
Наименование регистрирующего органа НаимРегОрг А T(1-254) О  
Регистрационный номер РегНомер А T(1-80) О  
Код налогоплательщика в стране регистрации (инкорпорации) или аналог КодНПРег А T(1-80) Н  
Особенности режима регистрации (инкорпорации) КодРежРег А T(=1) НК Принимает значение:
1 - в особой экономической зоне |
2 - в офшорной юрисдикции |
3 - другое
Наименование особенности режима регистрации (инкорпорации) НаимРежРег А T(1-80) Н Элемент обязателен для <КодРежРег>=3

Таблица 4.9

Сведения о банке в Российской Федерации (СвБанкРФ)

Наименование элемента Сокращенное наименование (код) элемента Признак типа элемента Формат элемента Признак обязательности элемента Дополнительная информация
Наименование банка НаимБанк А T(1-1000) О
ИНН банка ИННЮЛ А T(=10) О Типовой элемент <ИННЮЛТип>
КПП банка КПП А T(=9) О Типовой элемент <КППТип>
Адрес места нахождения АдрМН С О Типовой элемент <АдрРФТип>. Состав элемента представлен в табл. 4.10

Таблица 4.10

Адрес в Российской Федерации (АдрРФТип)

Наименование элемента Сокращенное наименование (код) элемента Признак типа элемента Формат элемента Признак обязательности элемента Дополнительная информация
Индекс Индекс А T(=6) Н
Код региона КодРегион А T(=2) ОК Типовой элемент <ССРФТип>. Значение выбирается в соответствии со справочником "Субъекты Российской Федерации"
Район Район А T(1-50) Н
Город Город А T(1-50) Н
Населенный пункт НаселПункт А T(1-50) Н
Улица Улица А T(1-50) Н
Дом Дом А T(1-20) Н
Корпус Корпус А T(1-20) Н
Квартира Кварт А T(1-20) Н

Таблица 4.11

Фамилия, имя, отчество (ФИОТип)

Наименование элемента Сокращенное наименование (код) элемента Признак типа элемента Формат элемента Признак обязательности элемента Дополнительная информация
Фамилия Фамилия А T(1-60) О
Имя Имя А T(1-60) О
Отчество Отчество А T(1-60) Н

Приложение N 19
к приказу ФНС России
от 13.02.2012 N ММВ-7-6/80@

ФОРМАТ ЗАЯВЛЕНИЯ ИНОСТРАННОЙ ОРГАНИЗАЦИИ О СНЯТИИ С УЧЕТА В НАЛОГОВОМ ОРГАНЕ

I. ОБЩИЕ СВЕДЕНИЯ

1. Настоящий формат описывает требования к XML файлам (далее - файлам обмена) передачи в налоговые органы в электронном виде сведений по заявлению иностранной организации о снятии с учета в налоговом органе.

2. Номер версии настоящего формата 5.01, часть DXXVIII.

II. ОПИСАНИЕ ФАЙЛА ОБМЕНА

3. Имя файла обмена должно иметь следующий вид:

R_T_A_K_O_GGGGMMDD_N, где:

R_T - префикс, принимающий значение UT_ZIOSNUCH;

A_K - идентификатор получателя информации, где: A - идентификатор получателя, которому направляется файл обмена, K - идентификатор конечного получателя, для которого предназначена информация из данного файла обмена <1>. Каждый из идентификаторов (A и K) имеет вид для налоговых органов - четырехразрядный код (код налогового органа в соответствии с классификатором "Система обозначения налоговых органов" (СОНО));

<1> Передача файла от отправителя к конечному получателю (K) может осуществляться в несколько этапов через другие налоговые органы, осуществляющие передачу файла на промежуточных этапах, которые обозначаются идентификатором A. В случае передачи файла от отправителя к конечному получателю при отсутствии налоговых органов, осуществляющих передачу на промежуточных этапах, значения идентификаторов A и K совпадают. Для файлов, представляемых налогоплательщиками в налоговый орган, идентификатор конечного получателя в имени файла K должен совпадать со значением атрибута "Код налогового органа" (КодНО) в представляемом файле обмена.

O - идентификатор отправителя информации, имеет вид:

для организаций - девятнадцатиразрядный код (ИНН и КПП организации);

для физических лиц - двенадцатиразрядный код (ИНН физического лица, при наличии. При отсутствии ИНН - последовательность из двенадцати нулей);

GGGG - год формирования передаваемого файла, MM - месяц, DD - день;

N - идентификационный номер файла (длина - от 1 до 36 знаков. Идентификационный номер файла должен обеспечивать уникальность файла).

Расширение имени файла - xml. Расширение имени файла может указываться как строчными, так и прописными буквами.

Параметры первой строки файла обмена

Первая строка XML файла должна иметь следующий вид:

<?xml version ="1.0" encoding ="windows-1251"?>

Имя файла, содержащего XML схему файла обмена, должно иметь следующий вид:

UT_ZIOSNUCH_1_528_00_05_01_xx, где xx - номер версии схемы.

Расширение имени файла - xsd.

4. Логическая модель файла обмена представлена в виде диаграммы структуры файла обмена на рисунке 1 настоящего формата. Элементами логической модели файла обмена являются элементы и атрибуты XML файла. Перечень структурных элементов логической модели файла обмена и сведения о них приведены в таблицах 4.1 - 4.10 настоящего формата.

Для каждого структурного элемента логической модели файла обмена приводятся следующие сведения:

наименование элемента. Приводится полное наименование элемента <1>;

<1> В строке таблицы могут быть описаны несколько элементов, наименования которых разделены символом "|". Такая форма записи применяется в случае возможного наличия в файле обмена только одного элемента из описанных в этой строке.

сокращенное наименование элемента. Приводится сокращенное наименование элемента. Синтаксис сокращенного наименования должен удовлетворять спецификации XML;

признак типа элемента. Может принимать следующие значения: "С" - сложный элемент логической модели (содержит вложенные элементы), "П" - простой элемент логической модели, реализованный в виде элемента XML файла, "А" - простой элемент логической модели, реализованный в виде атрибута элемента XML файла. Простой элемент логической модели не содержит вложенные элементы;

формат значения элемента. Формат значения элемента представляется следующими условными обозначениями: T - символьная строка; N - числовое значение (целое или дробное).

Формат символьной строки указывается в виде T(n-k) или T(=k), где n - минимальное количество знаков, k - максимальное количество знаков, символ "-" - разделитель, символ "=" означает фиксированное количество знаков в строке. В случае, если минимальное количество знаков равно 0, формат имеет вид T(0-k). В случае, если максимальное количество знаков неограниченно, формат имеет вид T(n-).

Формат числового значения указывается в виде N(m.k), где m - максимальное количество знаков в числе, включая знак (для отрицательного числа), целую и дробную части числа без разделяющей десятичной точки, k - максимальное число знаков дробной части числа. Если число знаков дробной части числа равно 0 (т.е. число целое), то формат числового значения имеет вид N(m).

Для простых элементов, являющихся базовыми в XML (определенными в http://www.w3.org/TR/xmlschema-0), например, элемент с типом "date", поле "Формат значения элемента" не заполняется. Для таких элементов в поле "Дополнительная информация" указывается тип базового элемента;

признак обязательности элемента определяет обязательность наличия элемента (совокупности наименования элемента и его значения) в файле обмена. Признак обязательности элемента может принимать следующие значения: "О" - наличие элемента в файле обмена обязательно; "Н" - присутствие элемента в файле обмена необязательно, т.е. элемент может отсутствовать. Если элемент принимает ограниченный перечень значений (по классификатору, кодовому словарю и т.п.), то признак обязательности элемента дополняется символом "К". Например: "ОК". В случае, если количество реализаций элемента может быть более одной, то признак обязательности элемента дополняется символом "М". Например: "НМ", "ОКМ";

дополнительная информация. Для сложных элементов указывается ссылка на таблицу, в которой описывается состав данного элемента. Для элементов, принимающих ограниченный перечень значений из классификатора (кодового словаря и т.п.), указывается соответствующее наименование классификатора (кодового словаря и т.п.) или приводится перечень возможных значений. Для классификатора (кодового словаря и т.п.) может указываться ссылка на его местонахождение. Для элементов, использующих пользовательский тип данных, указывается наименование типового элемента.

XSD схема файла обмена в электронном виде приводится отдельным файлом и размещается на сайте Федеральной налоговой службы.

Рисунок 1. Диаграмма структуры файла обмена

Таблица 4.1

Файл обмена (Файл)

Наименование элемента Сокращенное наименование (код) элемента Признак типа элемента Формат элемента Признак обязательности элемента Дополнительная информация
Идентификатор файла ИдФайл А T(1-100) О Содержит (повторяет) имя сформированного файла (без расширения)
Версия программы, с помощью которой сформирован файл ВерсПрог А T(1-40) О  
Версия формата ВерсФорм А T(1-5) О Принимает значение: 5.01
Состав и структура документа Документ С О Состав элемента представлен в табл. 4.2

Таблица 4.2

Состав и структура документа (Документ)

Наименование элемента Сокращенное наименование (код) элемента Признак типа элемента Формат элемента Признак обязательности элемента Дополнительная информация
Код формы отчетности по КНД КНД А T(=7) ОК Типовой элемент <КНДТип>. Принимает значение: 1113028
Дата формирования документа ДатаДок А T(=10) О Типовой элемент <ДатаТип>. Дата в формате ДД.ММ.ГГГГ
Код налогового органа КодНО А T(=4) ОК Типовой элемент <СОНОТип>. Значение выбирается в соответствии с классификатором "Система обозначений налоговых органов"
Сведения о заявителе СвНП С О Состав элемента представлен в табл. 4.3
Сведения о лице, подписавшем документ Подписант С О Состав элемента представлен в табл. 4.5
Заявление иностранной организации о снятии с учета в налоговом органе ЗИОСНУЧ С О Состав элемента представлен в табл. 4.7

Таблица 4.3

Сведения о заявителе (СвНП)

Наименование элемента Сокращенное наименование (код) элемента Признак типа элемента Формат элемента Признак обязательности элемента Дополнительная информация
Заявитель - организация НПЮЛ С   О Состав элемента представлен в табл. 4.4

Таблица 4.4

Заявитель - организация (НПЮЛ)

Наименование элемента Сокращенное наименование (код) элемента Признак типа элемента Формат элемента Признак обязательности элемента Дополнительная информация
Признак заявителя ПризнОрг А T(=1) ОК Принимает значение:
1 - иностранная организация |
2 - филиал иностранной организации, место нахождения которого за пределами Российской Федерации |
3 - иностранная некоммерческая неправительственная организация |
4 - международная организация |
5 - дипломатическое представительство
Наименование организации-заявителя НаимОрг А T(1-1000) О  
Сокращенное наименование организации-заявителя НаимЮЛСокр А T(1-255) Н  
ИНН организации-заявителя ИННЮЛ А T(=10) О Типовой элемент <ИННЮЛТип>
КПП организации-заявителя КПП А T(=9) О Типовой элемент <КППТип>

Таблица 4.5

Сведения о лице, подписавшем документ (Подписант)

Наименование элемента Сокращенное наименование (код) элемента Признак типа элемента Формат элемента Признак обязательности элемента Дополнительная информация
Признак лица, подписавшего документ ПрПодп А T(=1) ОК Принимает значение:
3 - руководитель организации |
4 - представитель организации
ИНН физического лица ИННФЛ А T(=12) Н Типовой элемент <ИННФЛТип>
Номер контактного телефона Тлф А T(1-20) Н  
Фамилия, имя, отчество ФИО С   О Типовой элемент <ФИОТип>.
Состав элемента представлен в табл. 4.10
Сведения о представителе СвПред С   Н Состав элемента представлен в табл. 4.6. Элемент обязателен для <ПрПодп>=4

Таблица 4.6

Сведения о представителе (СвПред)

Наименование элемента Сокращенное наименование (код) элемента Признак типа элемента Формат элемента Признак обязательности элемента Дополнительная информация
Наименование документа, подтверждающего полномочия представителя НаимДок А T(1-120) О

Таблица 4.7

Заявление иностранной организации о снятии с учета в налоговом органе (ЗИОСНУЧ)

Наименование элемента Сокращенное наименование (код) элемента Признак типа элемента Формат элемента Признак обязательности элемента Дополнительная информация
Страна регистрации (инкорпорации) СтрРег А T(=3) ОК Типовой элемент <ОКСМТип>. Значение выбирается в соответствии с Общероссийским классификатором стран мира
Адрес места нахождения в Российской Федерации АдрМН С О Типовой элемент <АдрРФТип>. Состав элемента представлен в табл. 4.9
Свидетельство о постановке на учет СвидПостУч С О Состав элемента представлен в табл. 4.8

Таблица 4.8

Свидетельство о постановке на учет (СвидПостУч)

Наименование элемента Сокращенное наименование (код) элемента Признак типа элемента Формат элемента Признак обязательности элемента Дополнительная информация
Серия Серия А T(1-10) О
Номер Номер А T(1-15) О
Дата постановки на учет ДатаПостУч А T(=10) О Типовой элемент <ДатаТип>. Дата в формате ДД.ММ.ГГГГ

Таблица 4.9

Адрес в Российской Федерации (АдрРФТип)

Наименование элемента Сокращенное наименование (код) элемента Признак типа элемента Формат элемента Признак обязательности элемента Дополнительная информация
Индекс Индекс А T(=6) Н
Код региона КодРегион А T(=2) ОК Типовой элемент <ССРФТип>. Значение выбирается в соответствии со справочником "Субъекты Российской Федерации"
Район Район А T(1-50) Н
Город Город А T(1-50) Н
Населенный пункт НаселПункт А T(1-50) Н
Улица Улица А T(1-50) Н
Дом Дом А T(1-20) Н
Корпус Корпус А T(1-20) Н
Квартира Кварт А T(1-20) Н

Таблица 4.10

Фамилия, имя, отчество (ФИОТип)

Наименование элемента Сокращенное наименование (код) элемента Признак типа элемента Формат элемента Признак обязательности элемента Дополнительная информация
Фамилия Фамилия А T(1-60) О
Имя Имя А T(1-60) О
Отчество Отчество А T(1-60) Н

Приложение N 20
к приказу ФНС России
от 13.02.2012 N ММВ-7-6/80@

ФОРМАТ УВЕДОМЛЕНИЯ ИНОСТРАННОЙ ОРГАНИЗАЦИИ О ВЫБОРЕ НАЛОГОВОГО ОРГАНА ДЛЯ ПОСТАНОВКИ НА УЧЕТ ИНОСТРАННОЙ ОРГАНИЗАЦИИ ПО МЕСТУ НАХОЖДЕНИЯ ОДНОГО ИЗ ЕЕ ОБОСОБЛЕННЫХ ПОДРАЗДЕЛЕНИЙ, НАХОДЯЩИХСЯ В ОДНОМ МУНИЦИПАЛЬНОМ ОБРАЗОВАНИИ, ГОРОДАХ ФЕДЕРАЛЬНОГО ЗНАЧЕНИЯ МОСКВЕ И САНКТ-ПЕТЕРБУРГЕ НА ТЕРРИТОРИЯХ, ПОДВЕДОМСТВЕННЫХ РАЗНЫМ НАЛОГОВЫМ ОРГАНАМ

I. ОБЩИЕ СВЕДЕНИЯ

1. Настоящий формат описывает требования к XML файлам (далее - файлам обмена) передачи в налоговые органы в электронном виде сведений по уведомлению иностранной организации о выборе налогового органа для постановки на учет иностранной организации по месту нахождения одного из ее обособленных подразделений, находящихся в одном муниципальном образовании, городах федерального значения Москве и Санкт-Петербурге на территориях, подведомственных разным налоговым органам.

2. Номер версии настоящего формата 5.01, часть DXXIX.

II. ОПИСАНИЕ ФАЙЛА ОБМЕНА

3. Имя файла обмена должно иметь следующий вид:

R_T_A_K_O__GGGGMMDD_N, где:

R_T - префикс, принимающий значение UT_UVNOUOPIO;

A_K - идентификатор получателя информации, где: A - идентификатор получателя, которому направляется файл обмена, K - идентификатор конечного получателя, для которого предназначена информация из данного файла обмена <1>. Каждый из идентификаторов (A и K) имеет вид для налоговых органов - четырехразрядный код (код налогового органа в соответствии с классификатором "Система обозначения налоговых органов" (СОНО));

<1> Передача файла от отправителя к конечному получателю (K) может осуществляться в несколько этапов через другие налоговые органы, осуществляющие передачу файла на промежуточных этапах, которые обозначаются идентификатором A. В случае передачи файла от отправителя к конечному получателю при отсутствии налоговых органов, осуществляющих передачу на промежуточных этапах, значения идентификаторов A и K совпадают. Для файлов, представляемых налогоплательщиками в налоговый орган, идентификатор конечного получателя в имени файла K должен совпадать со значением атрибута "Код налогового органа" (КодНО) в представляемом файле обмена.

O - идентификатор отправителя информации, имеет вид:

для организаций - девятнадцатиразрядный код (ИНН и КПП организации);

для физических лиц - двенадцатиразрядный код (ИНН физического лица, при наличии. При отсутствии ИНН - последовательность из двенадцати нулей);

GGGG - год формирования передаваемого файла, MM - месяц, DD - день;

N - идентификационный номер файла (длина - от 1 до 36 знаков. Идентификационный номер файла должен обеспечивать уникальность файла).

Расширение имени файла - xml. Расширение имени файла может указываться как строчными, так и прописными буквами.

Параметры первой строки файла обмена

Первая строка XML файла должна иметь следующий вид:

<?xml version ="1.0" encoding ="windows-1251"?>

Имя файла, содержащего XML схему файла обмена, должно иметь следующий вид:

UT_UVNOUOPIO_1_529_00_05_01_xx, где xx - номер версии схемы.

Расширение имени файла - xsd.

4. Логическая модель файла обмена представлена в виде диаграммы структуры файла обмена на рисунке 1 настоящего формата. Элементами логической модели файла обмена являются элементы и атрибуты XML файла. Перечень структурных элементов логической модели файла обмена и сведения о них приведены в таблицах 4.1 - 4.12 настоящего формата.

Для каждого структурного элемента логической модели файла обмена приводятся следующие сведения:

наименование элемента. Приводится полное наименование элемента <1>;

<1> В строке таблицы могут быть описаны несколько элементов, наименования которых разделены символом "|". Такая форма записи применяется в случае возможного наличия в файле обмена только одного элемента из описанных в этой строке.

сокращенное наименование элемента. Приводится сокращенное наименование элемента. Синтаксис сокращенного наименования должен удовлетворять спецификации XML;

признак типа элемента. Может принимать следующие значения: "С" - сложный элемент логической модели (содержит вложенные элементы), "П" - простой элемент логической модели, реализованный в виде элемента XML файла, "А" - простой элемент логической модели, реализованный в виде атрибута элемента XML файла. Простой элемент логической модели не содержит вложенные элементы;

формат значения элемента. Формат значения элемента представляется следующими условными обозначениями: T - символьная строка; N - числовое значение (целое или дробное).

Формат символьной строки указывается в виде T(n-k) или T(=k), где n - минимальное количество знаков, k - максимальное количество знаков, символ "-" - разделитель, символ "=" означает фиксированное количество знаков в строке. В случае, если минимальное количество знаков равно 0, формат имеет вид T(0-k). В случае, если максимальное количество знаков неограниченно, формат имеет вид T(n-).

Формат числового значения указывается в виде N(m.k), где m - максимальное количество знаков в числе, включая знак (для отрицательного числа), целую и дробную части числа без разделяющей десятичной точки, k - максимальное число знаков дробной части числа. Если число знаков дробной части числа равно 0 (т.е. число целое), то формат числового значения имеет вид N(m).

Для простых элементов, являющихся базовыми в XML (определенными в http://www.w3.org/TR/xmlschema-0), например, элемент с типом "date", поле "Формат значения элемента" не заполняется. Для таких элементов в поле "Дополнительная информация" указывается тип базового элемента;

признак обязательности элемента определяет обязательность наличия элемента (совокупности наименования элемента и его значения) в файле обмена. Признак обязательности элемента может принимать следующие значения: "О" - наличие элемента в файле обмена обязательно; "Н" - присутствие элемента в файле обмена необязательно, т.е. элемент может отсутствовать. Если элемент принимает ограниченный перечень значений (по классификатору, кодовому словарю и т.п.), то признак обязательности элемента дополняется символом "К". Например: "ОК". В случае, если количество реализаций элемента может быть более одной, то признак обязательности элемента дополняется символом "М". Например: "НМ", "ОКМ";

дополнительная информация. Для сложных элементов указывается ссылка на таблицу, в которой описывается состав данного элемента. Для элементов, принимающих ограниченный перечень значений из классификатора (кодового словаря и т.п.), указывается соответствующее наименование классификатора (кодового словаря и т.п.) или приводится перечень возможных значений. Для классификатора (кодового словаря и т.п.) может указываться ссылка на его местонахождение. Для элементов, использующих пользовательский тип данных, указывается наименование типового элемента.

XSD схема файла обмена в электронном виде приводится отдельным файлом и размещается на сайте Федеральной налоговой службы.

Рисунок 1. Диаграмма структуры файла обмена

Таблица 4.1

Файл обмена (Файл)

Наименование элемента Сокращенное наименование (код) элемента Признак типа элемента Формат элемента Признак обязательности элемента Дополнительная информация
Идентификатор файла ИдФайл А T(1-100) О Содержит (повторяет) имя сформированного файла (без расширения)
Версия программы, с помощью которой сформирован файл ВерсПрог А T(1-40) О
Версия формата ВерсФорм А T(1-5) О Принимает значение: 5.01
Состав и структура документа Документ С О Состав элемента представлен в табл. 4.2

Таблица 4.2

Состав и структура документа (Документ)

Наименование элемента Сокращенное наименование (код) элемента Признак типа элемента Формат элемента Признак обязательности элемента Дополнительная информация
Код формы отчетности по КНД КНД А T(=7) ОК Типовой элемент <КНДТип>. Принимает значение: 1113029
Дата формирования документа ДатаДок А T(=10) О Типовой элемент <ДатаТип>. Дата в формате ДД.ММ.ГГГГ
Код налогового органа КодНО А T(=4) ОК Типовой элемент <СОНОТип>. Значение выбирается в соответствии с классификатором "Система обозначений налоговых органов"
Сведения об уведомителе СвНП С О Состав элемента представлен в табл. 4.3
Сведения о лице, подписавшем документ Подписант С О Состав элемента представлен в табл. 4.5
Уведомление иностранной организации о выборе налогового органа для постановки на учет иностранной организации по месту нахождения одного из ее обособленных подразделений, находящихся в одном муниципальном образовании, городах федерального значения Москве и Санкт- Петербурге на территориях, подведомственных разным налоговым органам УВНОУОПИО С О Состав элемента представлен в табл. 4.7

Таблица 4.3

Сведения об уведомителе (СвНП)

Наименование элемента Сокращенное наименование (код) элемента Признак типа элемента Формат элемента Признак обязательности элемента Дополнительная информация
Уведомитель - иностранная организация НПЮЛ С О Состав элемента представлен в табл. 4.4

Таблица 4.4

Уведомитель - иностранная организация (НПЮЛ)

Наименование элемента Сокращенное наименование (код) элемента Признак типа элемента Формат элемента Признак обязательности элемента Дополнительная информация
Наименование организации НаимОрг А T(1-1000) О
ИНН организации ИННЮЛ А T(=10) Н Типовой элемент <ИННЮЛТип>

Таблица 4.5

Сведения о лице, подписавшем документ (Подписант)

Наименование элемента Сокращенное наименование (код) элемента Признак типа элемента Формат элемента Признак обязательности элемента Дополнительная информация
Признак лица, подписавшего документ ПрПодп А T(=1) ОК Принимает значение:
3 - руководитель организации |
4 - представитель организации
ИНН физического лица ИННФЛ А T(=12) Н Типовой элемент <ИННФЛТип>
Номер контактного телефона Тлф А T(1-20) Н  
Фамилия, имя, отчество ФИО С   О Типовой элемент <ФИОТип>.
Состав элемента представлен в табл. 4.12
Сведения о представителе СвПред С   Н Состав элемента представлен в табл. 4.6. Элемент обязателен для <ПрПодп>=4

Таблица 4.6

Сведения о представителе (СвПред)

Наименование элемента Сокращенное наименование (код) элемента Признак типа элемента Формат элемента Признак обязательности элемента Дополнительная информация
Наименование документа, подтверждающего полномочия представителя НаимДок А T(1-120) О

Таблица 4.7

Уведомление иностранной организации о выборе налогового органа для постановки на учет иностранной организации по месту нахождения одного из ее обособленных подразделений, находящихся в одном муниципальном образовании, городах федерального значения Москве и Санкт-Петербурге на территориях, подведомственных разным налоговым органам (УВНОУОПИО)

Наименование элемента Сокращенное наименование (код) элемента Признак типа элемента Формат элемента Признак обязательности элемента Дополнительная информация
Код налогового органа, выбранного для постановки на учет иностранной организации по месту нахождения обособленных подразделений КодНОВыб А T(=4) ОК Типовой элемент <СОНОТип>. Значение выбирается в соответствии с классификатором "Система обозначений налоговых органов"
Количество обособленных подразделений КолОП А N(4) О  
Признак выбора указанного в Уведомлении налогового органа для постановки на учет иностранной организации по месту нахождения вновь создаваемых обособленных подразделений после подачи настоящего уведомления ПрПостУч А T(=1) ОК Принимает значение:
1 - да |
2 - нет
Сведения об иностранной организации СвИнОрг С   О Состав элемента представлен в табл. 4.8
Сведения об обособленном подразделении иностранной организации СведОП С   ОМ Состав элемента представлен в табл. 4.9

Таблица 4.8

Сведения об иностранной организации (СвИнОрг)

Наименование элемента Сокращенное наименование (код) элемента Признак типа элемента Формат элемента Признак обязательности элемента Дополнительная информация
Сокращенное наименование организации НаимЮЛСокр А T(1-255) Н
Страна регистрации (инкорпорации) СтрРег А T(=3) ОК Типовой элемент <ОКСМТип>. Значение выбирается в соответствии с Общероссийским классификатором стран мира
Регистрационный номер РегНомер А T(1-80) О
Код налогоплательщика в стране регистрации (инкорпорации) или аналог КодНПРег А T(1-80) Н

Таблица 4.9

Сведения об обособленном подразделении иностранной организации (СведОП)

Наименование элемента Сокращенное наименование (код) элемента Признак типа элемента Формат элемента Признак обязательности элемента Дополнительная информация
Наименование обособленного подразделения НаимОП А T(1-1000) Н
КПП, присвоенный ранее иностранной организации при постановке на учет в налоговом органе по месту нахождения обособленного подразделения КППОП А T(=9) Н Типовой элемент <КППТип>
Адрес места нахождения обособленного подразделения в Российской Федерации АдрМНОП С О Типовой элемент <АдрРФТип>. Состав элемента представлен в табл. 4.11
Контактные данные Контакт С О Состав элемента представлен в табл. 4.10

Таблица 4.10

Контактные данные (Контакт)

Наименование элемента Сокращенное наименование (код) элемента Признак типа элемента Формат элемента Признак обязательности элемента Дополнительная информация
Телефон (код города и номер) Тлф А T(1-20) Н
E-mail E-mail А T(1-45) Н

Таблица 4.11

Адрес в Российской Федерации (АдрРФТип)

Наименование элемента Сокращенное наименование (код) элемента Признак типа элемента Формат элемента Признак обязательности элемента Дополнительная информация
Индекс Индекс А T(=6) Н
Код региона КодРегион А T(=2) ОК Типовой элемент <ССРФТип>. Значение выбирается в соответствии со справочником "Субъекты Российской Федерации"
Район Район А T(1-50) Н
Город Город А T(1-50) Н
Населенный пункт НаселПункт А T(1-50) Н
Улица Улица А T(1-50) Н
Дом Дом А T(1-20) Н
Корпус Корпус А T(1-20) Н
Квартира Кварт А T(1-20) Н

Таблица 4.12

Фамилия, имя, отчество (ФИОТип)

Наименование элемента Сокращенное наименование (код) элемента Признак типа элемента Формат элемента Признак обязательности элемента Дополнительная информация
Фамилия Фамилия А T(1-60) О
Имя Имя А T(1-60) О
Отчество Отчество А T(1-60) Н

Приложение N 21
к приказу ФНС России
от 13.02.2012 N ММВ-7-6/80@

ПОРЯДОК ЗАПОЛНЕНИЯ ФОРМЫ "ЗАЯВЛЕНИЕ ИНОСТРАННОЙ ОРГАНИЗАЦИИ О ПОСТАНОВКЕ НА УЧЕТ В НАЛОГОВОМ ОРГАНЕ"

I. Общие положения

1. Настоящий Порядок заполнения формы "Заявление иностранной организации о постановке на учет в налоговом органе" (далее - Заявление) разработан в соответствии с пунктом 5.1 статьи 84 Налогового кодекса Российской Федерации.

2. Положения, предусмотренные настоящим Порядком, применяются в отношении филиала иностранной организации, место нахождения которого за пределами Российской Федерации, иной иностранной организации (далее, за исключением пункта 9 настоящего Порядка, - иностранные организации), осуществляющих деятельность через обособленное подразделение в Российской Федерации, а также на территории за пределами Российской Федерации, на которой Российская Федерация осуществляет юрисдикцию.

II. Общие требования к порядку заполнения формы Заявления

3. Форма Заявления заполняется рукописным способом чернилами черного либо синего цвета или с использованием соответствующего программного обеспечения в одном экземпляре.

Все разделы и поля формы Заявления подлежат обязательному заполнению, за исключением случаев, установленных настоящим Порядком.

Не допускается исправление ошибок с помощью корректирующего или иного аналогичного средства, двусторонняя печать документа на бумажном носителе, скрепление листов документов, приводящее к порче бумажного носителя.

Каждому показателю соответствует одно поле, состоящее из определенного количества знакомест. В каждом поле указывается только один показатель.

Исключение составляют показатели, одним из значений которых является дата.

Для даты предусмотрены три поля: день, месяц и год, разделенные знаком "." (точка).

Пример заполнения даты: 01.02.2012.

4. Страницы Заявления и приложения к нему имеют сквозную нумерацию, начиная с первого листа. Показатель номера страницы приложения к Заявлению (поле "Стр."), имеющий три знакоместа, записывается в определенном для нумерации поле, слева направо, начиная с первого (левого) знакоместа.

Например, для первой страницы - "001"; для десятой страницы - "010".

5. Особенности рукописного способа заполнения формы Заявления:

1) заполнение полей значениями текстовых, числовых, кодовых показателей осуществляется слева направо, начиная с первого (левого) знакоместа;

2) заполнение текстовых полей осуществляется заглавными печатными буквами;

3) в случае отсутствия данных для заполнения показателя или неполного заполнения знакомест ставится прочерк. При этом прочерк представляет собой прямую линию, проведенную посередине незаполненных знакомест.

6. При распечатке на принтере формы Заявления, заполненной с использованием соответствующего программного обеспечения, допускается отсутствие обрамления знакомест и прочерков для незаполненных знакомест, расположение и размеры зон значений показателей не должны изменяться. Печать знаков должна выполняться шрифтом Courier New высотой 16 - 18 пунктов.

III. Порядок заполнения страницы 001 Заявления

7. В поле "ИНН" в верхней части каждой страницы Заявления указывается идентификационный номер налогоплательщика (ИНН) иностранной организации, присвоенный ей ранее при постановке на учет в налоговом органе по основаниям, предусмотренным Налоговым кодексом Российской Федерации, либо поле "ИНН" не заполняется в случае отсутствия ИНН.

ИНН указывается в соответствии с документом, подтверждающим постановку на учет в налоговом органе.

8. В поле "код налогового органа" указывается код налогового органа, в который представляется Заявление.

9. В поле "Прошу поставить на учет в связи с осуществлением деятельности в Российской Федерации", состоящем из одного знакоместа, проставляется соответствующая цифра:

"1" - если Заявление представляется иностранной организацией;

"2" - если Заявление представляется филиалом иностранной организации, место нахождения которого за пределами Российской Федерации.

10. В поле "Полное наименование" указывается полное наименование иностранной организации, соответствующее наименованию, указанному в учредительных документах (или ином документе о создании филиала иностранной организации, место нахождения которого за пределами Российской Федерации).

11. В поле "Приложение N 1 к форме N 11ИО-Учет на" указывается количество листов приложения N 1.

Например, в случае, если приложение N 1 составлено на двух листах, то в поле, состоящем из трех знакомест, проставляется соответствующая цифра следующим образом: "2--".

12. В поле "Приложение N 2 к форме N 11ИО-Учет на" указывается количество листов приложения N 2.

13. В поле "Данное заявление составлено на" указывается количество страниц Заявления.

14. В поле "с приложением копии документа на" указывается количество листов копии документа, подтверждающего полномочия представителя иностранной организации.

15. В разделе "Достоверность и полноту сведений, указанных в настоящем заявлении, подтверждаю":

1) при указании лица, подтверждающего достоверность и полноту сведений, указанных в Заявлении, в поле, состоящем из одного знакоместа, проставляется соответствующая цифра:

"3" - руководитель организации (руководитель создаваемого обособленного подразделения иностранной организации в Российской Федерации, имеющий документ о наделении его полномочиями подтверждать достоверность и полноту сведений, указанных в Заявлении);

"4" - представитель организации;

2) в поле "фамилия, имя, отчество полностью" указываются построчно фамилия, имя и отчество (при наличии) руководителя иностранной организации либо представителя иностранной организации, подтверждающего достоверность и полноту сведений, указанных в Заявлении;

3) в поле "ИНН" указывается ИНН физического лица, указанного в подпункте 2 настоящего пункта, имеющего документ, подтверждающий постановку на учет в налоговом органе (свидетельство о постановке на учет в налоговом органе), и использующего ИНН наряду с персональными данными;

4) в поле "Номер контактного телефона" указываются телефонный код, обеспечивающий телефонную связь, номер контактного телефона, по которому можно связаться с лицом, подтверждающим достоверность и полноту сведений в Заявлении. Номер телефона указывается без пробелов и прочерков;

5) в месте, отведенном для подписи, проставляется подпись лица, подтверждающего достоверность и полноту сведений, указанных в Заявлении;

6) в поле "Дата" указывается дата подписания Заявления;

7) в поле "Наименование документа, подтверждающего полномочия представителя" указывается наименование документа, подтверждающего полномочия представителя.

16. Раздел "Заполняется работником налогового органа" содержит сведения о коде способа представления Заявления (согласно приложению N 1 к настоящему Порядку), количестве страниц Заявления, количестве листов копии документа, приложенного к Заявлению, дате его представления, номере регистрации Заявления, фамилии и инициалах имени и отчества (при наличии) работника налогового органа, принявшего Заявление, его подпись.

17. Раздел "Сведения о постановке на учет в налоговом органе" заполняется работником налогового органа, и в нем указываются:

1) сведения о должности, фамилии и инициалах имени и отчества (при наличии) работника налогового органа, осуществившего постановку иностранной организации на учет, проставляется подпись работника;

2) присвоенные ИНН (в случае отсутствия ранее присвоенного ИНН) и код причины постановки на учет (КПП), дата постановки на учет иностранной организации, серия и номер свидетельства о постановке на учет в налоговом органе и дата его выдачи.

IV. Порядок заполнения страницы 002 Заявления

18. В поле "Сокращенное наименование (если имеется)" указывается сокращенное наименование иностранной организации (если имеется), соответствующее наименованию, указанному в учредительных документах (или ином документе о создании филиала иностранной организации, место нахождения которого за пределами Российской Федерации).

19. В поле "Страна регистрации (инкорпорации) (код страны)" указывается цифровой код страны регистрации (инкорпорации) иностранной организации в соответствии с Общероссийским классификатором стран мира.

20. В поле "Полный адрес в стране регистрации (инкорпорации)" указывается полный адрес иностранной организации в стране регистрации (инкорпорации), соответствующий адресу, указанному в учредительных документах (или ином документе о создании филиала иностранной организации, место нахождения которого за пределами Российской Федерации).

21. В поле "Организационно-правовая форма в стране регистрации (инкорпорации)", состоящем из одного знакоместа, проставляется соответствующая цифра:

"1" - акционерное общество;

"2" - полное товарищество;

"3" - некоммерческая организация;

"4" - государственное учреждение (организация);

"5" - личная компания;

"6" - другое (указать).

В случае, если проставлена цифра "6", то в пустом поле, состоящем из 120 знакомест, указывается иная организационно-правовая форма иностранной организации в стране регистрации (инкорпорации).

22. В поле "Наименование регистрирующего органа" указывается наименование органа в стране регистрации (инкорпорации), зарегистрировавшего иностранную организацию.

23. В поле "Регистрационный номер" указывается регистрационный номер, присвоенный иностранной организации в стране регистрации (инкорпорации).

24. В поле "Код налогоплательщика в стране регистрации (инкорпорации) или аналог (если имеется)" указывается код налогоплательщика (если имеется), присвоенный иностранной организации в стране регистрации (инкорпорации) и указанный в справке налогового органа страны происхождения иностранной организации о ее регистрации в качестве налогоплательщика в этой стране.

25. В поле "Особенности режима регистрации (инкорпорации) (если имеются)", состоящем из одного знакоместа, проставляется соответствующая цифра:

"1" - в особой экономической зоне;

"2" - в офшорной юрисдикции;

"3" - другое (указать).

В случае, если проставлена цифра "3", то в пустом поле, состоящем из 80 знакомест, указывается иной режим регистрации (инкорпорации) иностранной организации.

26. В поле "Размер уставного капитала" указывается размер уставного капитала иностранной организации на дату подачи Заявления (за исключением филиала иностранной организации, место нахождения которого за пределами Российской Федерации).

27. В поле "Код валюты" указывается цифровой код валюты, из которой формируется уставный капитал иностранной организации, указанный в пункте 26 настоящего Порядка, в соответствии с Общероссийским классификатором валют.

V. Порядок заполнения страницы 003 Заявления

28. В поле "Наименование банка" указывается наименование банка, в котором обслуживается иностранная организация в стране регистрации (инкорпорации).

29. В поле "СВИФТ код" указывается СВИФТ код в соответствии со справочником BIC Directory.

30. В поле "Номер текущего счета" указывается номер текущего банковского счета иностранной организации в стране регистрации (инкорпорации).

31. В полях "Код основного вида экономической деятельности в Российской Федерации" и "Коды иных видов экономической деятельности в Российской Федерации" указываются коды видов экономической деятельности (не менее трех цифровых знаков), осуществляемой в Российской Федерации, в соответствии с Общероссийским классификатором видов экономической деятельности.

VI. Порядок заполнения страницы 004 Заявления

32. В поле "Полное наименование" указывается полное наименование обособленного подразделения иностранной организации, место нахождения которого в Российской Федерации.

33. В поле "Сокращенное наименование (если имеется)" указывается сокращенное наименование обособленного подразделения (если имеется) иностранной организации, место нахождения которого в Российской Федерации.

34. В поле "Адрес места нахождения обособленного подразделения в Российской Федерации" указываются: почтовый индекс, код региона, район, город, населенный пункт, улица (проспект, переулок и т.д.), номер дома (владения), номер корпуса (строения), номер офиса. Цифровой код региона указывается в соответствии со справочником "Субъекты Российской Федерации" (приложение N 2 к настоящему Порядку).

При заполнении сведений о месте нахождения (адресе) обособленного подразделения иностранной организации в Российской Федерации для городов Москва и Санкт-Петербург поля "Район" и "Город" не заполняются.

35. В поле "Телефон (код города и номер)" указываются телефонный код, обеспечивающий телефонную связь, номер контактного телефона обособленного подразделения иностранной организации в Российской Федерации. Номер телефона указывается без пробелов и прочерков.

36. В поле "E-mail" указывается адрес электронной почты при осуществлении взаимодействия в электронном виде налоговых органов с должностными лицами обособленного подразделения иностранной организации в Российской Федерации.

37. В поле "Дата создания обособленного подразделения в Российской Федерации" указывается дата создания обособленного подразделения иностранной организации, указанная в документе, на основании которого иностранная организация осуществляет деятельность в Российской Федерации через обособленное подразделение.

38. В разделе "Сведения о руководителе обособленного подразделения" в соответствии с документом, удостоверяющим личность руководителя обособленного подразделения иностранной организации в Российской Федерации, указываются построчно:

1) фамилия, имя, отчество (при наличии);

2) ИНН (при наличии), присвоенный руководителю обособленного подразделения иностранной организации в Российской Федерации;

3) пол физического лица - руководителя обособленного подразделения иностранной организации в Российской Федерации путем проставления в поле, состоящем из одного знакоместа, цифры "1", если пол мужской, или цифры "2", если пол женский;

4) дата рождения;

5) место рождения (при наличии);

6) в поле "гражданство", состоящем из одного знакоместа, проставляется соответствующая цифра:

"1" - гражданин Российской Федерации;

"2" - иностранный гражданин;

"3" - лицо без гражданства.

В поле "Для иностранного гражданина (код страны)" указывается цифровой код страны, гражданином которой является руководитель обособленного подразделения иностранной организации в Российской Федерации, в соответствии с Общероссийским классификатором стран мира.

VII. Порядок заполнения страницы 005 Заявления

39. В поле "Сведения о документе, удостоверяющем личность" указываются:

1) код вида документа, удостоверяющего личность руководителя обособленного подразделения иностранной организации в Российской Федерации, в соответствии со справочником "Виды документов, удостоверяющих личность налогоплательщика" (приложение N 3 к настоящему Порядку);

2) реквизиты документа, удостоверяющего личность (серия и номер документа, дата его выдачи, наименование органа, выдавшего документ), в соответствии с реквизитами документа, удостоверяющего личность руководителя обособленного подразделения иностранной организации в Российской Федерации. Поле "Код подразделения, выдавшего документ" заполняется только в отношении руководителя обособленного подразделения - гражданина Российской Федерации.

40. В поле "Реквизиты документа, подтверждающего регистрацию физического лица по месту жительства (месту пребывания) (заполняется в случае представления документа, удостоверяющего личность, отличного от паспорта)" указываются:

1) код вида документа, подтверждающего регистрацию руководителя обособленного подразделения иностранной организации в Российской Федерации по месту жительства (месту пребывания), в соответствии со справочником "Виды документов, удостоверяющих личность налогоплательщика" (приложение N 3 к настоящему Порядку);

2) реквизиты документа, подтверждающего регистрацию руководителя обособленного подразделения иностранной организации в Российской Федерации по месту жительства (месту пребывания) (регистрационный номер, дата выдачи, наименование органа, выдавшего документ), в соответствии с реквизитами документа, подтверждающего регистрацию руководителя обособленного подразделения иностранной организации в Российской Федерации по месту жительства (месту пребывания).

41. Поле "Адрес места жительства (места пребывания) в Российской Федерации", состоящее из одного знакоместа, заполняется путем проставления соответствующей цифры:

"1" - место жительства;

"2" - место пребывания.

Цифра "2" проставляется в случае отсутствия у руководителя обособленного подразделения иностранной организации в Российской Федерации регистрации по месту жительства.

Адрес места жительства в Российской Федерации (почтовый индекс, код региона, район, город, населенный пункт, улица (проспект, переулок и т.д.), номер дома (владения), номер корпуса (строения), номер квартиры) указывается в соответствии с паспортом гражданина Российской Федерации, видом на жительство или документом, подтверждающим регистрацию по месту жительства (если представлен документ, удостоверяющий личность, отличный от паспорта). При отсутствии места жительства в Российской Федерации указывается адрес места пребывания в соответствии с документом, подтверждающим регистрацию по месту пребывания. Цифровой код региона указывается в соответствии со справочником "Субъекты Российской Федерации" (приложение N 2 к настоящему Порядку).

При заполнении сведений о месте жительства (месте пребывания) руководителя обособленного подразделения иностранной организации в Российской Федерации для городов Москва и Санкт-Петербург поля "Район" и "Город" не заполняются.

42. В поле "Адрес места жительства в стране постоянного проживания иностранного гражданина" указывается адрес места жительства руководителя обособленного подразделения иностранной организации в Российской Федерации, не являющегося гражданином Российской Федерации, в стране постоянного проживания. Лицо без гражданства это поле не заполняет.

43. В поле "Код страны" указывается цифровой код страны, гражданином которой является руководитель обособленного подразделения иностранной организации в Российской Федерации, в соответствии с Общероссийским классификатором стран мира.

VIII. Порядок заполнения Приложения N 1 к форме N 11ИО-Учет

44. Страница "Сведения об учредителях-организациях" заполняется отдельно по каждому учредителю - юридическому лицу иностранной организации - заявителя (кроме филиала иностранной организации, место нахождения которого за пределами Российской Федерации).

45. В поле "Стр." указывается номер страницы.

46. В поле "Приложение N 1 к форме N 11ИО-Учет" указывается порядковый номер листа приложения N 1.

47. В поле "Полное наименование" указывается полное наименование организации, являющейся учредителем иностранной организации - заявителя, соответствующее наименованию, указанному в учредительных документах.

48. В поле "Сокращенное наименование (если имеется)" указывается сокращенное наименование организации (если имеется), являющейся учредителем иностранной организации - заявителя, соответствующее наименованию, указанному в учредительных документах.

49. В поле "Страна регистрации (инкорпорации) (код страны)" указывается цифровой код страны регистрации (инкорпорации) иностранной организации в соответствии с Общероссийским классификатором стран мира.

50. В поле "Полный адрес в стране регистрации (инкорпорации)" указывается полный адрес организации, являющейся учредителем, в стране регистрации (инкорпорации), соответствующий адресу, указанному в учредительных документах.

51. В поле "Регистрационный номер" указывается регистрационный номер, присвоенный организации-учредителю в стране регистрации (инкорпорации).

52. В поле "Код налогоплательщика в стране регистрации (инкорпорации) или аналог (если имеется)" указывается код налогоплательщика (если имеется), присвоенный организации-учредителю в стране регистрации (инкорпорации) и указанный в справке налогового органа страны происхождения организации о ее регистрации в качестве налогоплательщика в этой стране.

53. В поле "Доля участия в уставном капитале (%)" указывается доля участия организации-учредителя в уставном капитале иностранной организации - заявителя на дату подачи Заявления.

IX. Порядок заполнения Приложения N 2 к форме N 11ИО-Учет

54. Страница "Сведения об учредителях - физических лицах" заполняется отдельно по каждому учредителю - физическому лицу иностранной организации - заявителя (кроме филиала иностранной организации, место нахождения которого за пределами Российской Федерации).

55. В поле "Стр." указывается номер страницы.

56. В поле "Приложение N 2 к форме N 11ИО-Учет" указывается порядковый номер листа приложения N 2.

57. В разделе "Сведения об учредителях - физических лицах" в соответствии с документом, удостоверяющим личность физического лица, являющегося учредителем иностранной организации - заявителя, указываются построчно:

1) фамилия, имя, отчество (при наличии);

2) ИНН (при наличии), присвоенный учредителю - физическому лицу в Российской Федерации;

3) пол физического лица - учредителя путем проставления в поле, состоящем из одного знакоместа, цифры "1", если пол мужской, или цифры "2", если пол женский;

4) дата рождения;

5) поле "гражданство", состоящее из одного знакоместа, заполняется путем проставления соответствующей цифры:

"1" - гражданин Российской Федерации;

"2" - иностранный гражданин;

"3" - лицо без гражданства.

В поле "Для иностранного гражданина (код страны)" указывается цифровой код страны, гражданином которой является учредитель - физическое лицо, в соответствии с Общероссийским классификатором стран мира.

58. При заполнении поля "Сведения о документе, удостоверяющем личность" указываются:

1) код вида документа, удостоверяющего личность учредителя - физического лица, в соответствии со справочником "Виды документов, удостоверяющих личность налогоплательщика" (приложение N 3 к настоящему Порядку);

2) реквизиты документа, удостоверяющего личность (серия и номер документа, дата его выдачи, наименование органа, выдавшего документ), в соответствии с реквизитами документа, удостоверяющего личность учредителя - физического лица иностранной организации в Российской Федерации. Поле "Код подразделения, выдавшего документ" заполняется только в отношении учредителя - гражданина Российской Федерации.

59. В поле "Реквизиты документа, подтверждающего регистрацию физического лица по месту жительства (месту пребывания) (заполняется в случае наличия у учредителя - физического лица документа, удостоверяющего личность, отличного от паспорта)" указываются:

1) код вида документа, подтверждающего регистрацию учредителя - физического лица по месту жительства (месту пребывания), в соответствии со справочником "Виды документов, удостоверяющих личность налогоплательщика" (приложение N 3 к настоящему Порядку);

2) реквизиты документа, подтверждающего регистрацию учредителя - физического лица по месту жительства (месту пребывания) (регистрационный номер, дата выдачи, наименование органа, выдавшего документ), в соответствии с реквизитами документа, подтверждающего регистрацию учредителя - физического лица по месту жительства (месту пребывания).

60. В поле "Стр." указывается номер страницы приложения N 2.

61. При заполнении поля "Адрес места жительства (места пребывания) в стране постоянного проживания":

1) в отношении учредителя - гражданина Российской Федерации указывается адрес места жительства в Российской Федерации: почтовый индекс, код региона, район, город, населенный пункт, улица (проспект, переулок и т.д.), номер дома (владения), номер корпуса (строения), номер квартиры в соответствии с паспортом гражданина Российской Федерации, видом на жительство или документом, подтверждающим регистрацию по месту жительства (если представлен документ, удостоверяющий личность, отличный от паспорта). При отсутствии места жительства в Российской Федерации указывается адрес места пребывания в Российской Федерации в соответствии с документом, подтверждающим регистрацию по месту пребывания. Цифровой код региона указывается в соответствии со справочником "Субъекты Российской Федерации" (приложение N 2 к настоящему Порядку).

При заполнении сведений о месте жительства (месте пребывания) учредителя - физического лица для городов Москва и Санкт-Петербург поля "Район" и "Город" не заполняются;

2) в отношении учредителя - иностранного гражданина указывается адрес места жительства в стране постоянного проживания. В поле "Код страны" указывается цифровой код страны, гражданином которой является учредитель - физическое лицо в соответствии с Общероссийским классификатором стран мира.

62. В поле "Доля участия в уставном капитале (%)" указывается доля участия учредителя - физического лица в уставном капитале иностранной организации - заявителя на дату подачи Заявления.

Приложение N 1
к Порядку заполнения формы
"Заявление иностранной организации
о постановке на учет в налоговом
органе", утвержденному
приказом ФНС России
от ______ N ____@

КОДЫ, ОПРЕДЕЛЯЮЩИЕ СПОСОБ ПРЕДСТАВЛЕНИЯ ЗАЯВЛЕНИЯ

Код Наименование
01 на бумажном носителе (по почте)
02 на бумажном носителе (лично)
03 на бумажном носителе с дублированием на съемном носителе (лично)
04 по телекоммуникационным каналам связи с электронной цифровой подписью
05 другой
08 на бумажном носителе с дублированием на съемном носителе (по почте)
09 на бумажном носителе с использованием штрих-кода (лично)
10 на бумажном носителе с использованием штрих-кода (по почте)

Приложение N 2
к Порядку заполнения формы
"Заявление иностранной организации
о постановке на учет в налоговом
органе", утвержденному
приказом ФНС России
от _____ N _____@

СПРАВОЧНИК "СУБЪЕКТЫ РОССИЙСКОЙ ФЕДЕРАЦИИ"

Код Наименование
01 Республика Адыгея
02 Республика Башкортостан
03 Республика Бурятия
04 Республика Алтай
05 Республика Дагестан
06 Республика Ингушетия
07 Кабардино-Балкарская Республика
08 Республика Калмыкия
09 Карачаево-Черкесская Республика
10 Республика Карелия
11 Республика Коми
12 Республика Марий Эл
13 Республика Мордовия
14 Республика Саха (Якутия)
15 Республика Северная Осетия - Алания
16 Республика Татарстан
17 Республика Тыва
18 Удмуртская Республика
19 Республика Хакасия
20 Чеченская Республика
21 Чувашская Республика
22 Алтайский край
23 Краснодарский край
24 Красноярский край
25 Приморский край
26 Ставропольский край
27 Хабаровский край
28 Амурская область
29 Архангельская область
30 Астраханская область
31 Белгородская область
32 Брянская область
33 Владимирская область
34 Волгоградская область
35 Вологодская область
36 Воронежская область
37 Ивановская область
38 Иркутская область
39 Калининградская область
40 Калужская область
41 Камчатский край
42 Кемеровская область
43 Кировская область
44 Костромская область
45 Курганская область
46 Курская область
47 Ленинградская область
48 Липецкая область
49 Магаданская область
50 Московская область
51 Мурманская область
52 Нижегородская область
53 Новгородская область
54 Новосибирская область
55 Омская область
56 Оренбургская область
57 Орловская область
58 Пензенская область
59 Пермский край
60 Псковская область
61 Ростовская область
62 Рязанская область
63 Самарская область
64 Саратовская область
65 Сахалинская область
66 Свердловская область
67 Смоленская область
68 Тамбовская область
69 Тверская область
70 Томская область
71 Тульская область
72 Тюменская область
73 Ульяновская область
74 Челябинская область
75 Забайкальский край
76 Ярославская область
77 г. Москва
78 г. Санкт-Петербург
79 Еврейская автономная область
83 Ненецкий автономный округ
86 Ханты-Мансийский автономный округ - Югра
87 Чукотский автономный округ
89 Ямало-Ненецкий автономный округ

Приложение N 3
к Порядку заполнения формы
"Заявление иностранной организации
о постановке на учет в налоговом
органе", утвержденному
приказом ФНС России
от ______N _____@

СПРАВОЧНИК "ВИДЫ ДОКУМЕНТОВ, УДОСТОВЕРЯЮЩИХ ЛИЧНОСТЬ НАЛОГОПЛАТЕЛЬЩИКА"

Код Наименование документа Примечание
10 Паспорт иностранного гражданина Документ, удостоверяющий личность иностранного гражданина в Российской Федерации (Федеральный закон от 25.07.2002 N 115-ФЗ "О правовом положении иностранных граждан в Российской Федерации" <1>)
11 Свидетельство о рассмотрении ходатайства о признании лица беженцем на территории Российской Федерации по существу Для лиц, ходатайствующих о признании беженцем на территории Российской Федерации (постановление Правительства Российской Федерации от 28.05.1998 N 523 "О свидетельстве о рассмотрении ходатайства о признании беженцем на территории Российской Федерации по существу" <2>)
12 Вид на жительство в Российской Федерации Для лиц без гражданства, если они постоянно проживают на территории Российской Федерации (Федеральный закон от 25.07.2002 N 115-ФЗ "О правовом положении иностранных граждан в Российской Федерации" <1>)
13 Удостоверение беженца Для лиц (не граждан Российской Федерации), признанных беженцами в соответствии со статьями 1 и 7 Федерального закона от 19.02.1993 N 4528-1 "О беженцах" <3>)
15 Разрешение на временное проживание Для лиц без гражданства, не имеющих документа, удостоверяющего личность (Федеральный закон от 25.07.2002 N 115-ФЗ "О правовом положении иностранных граждан в Российской Федерации" <1>)
18 Свидетельство о предоставлении временного убежища на территории Российской Федерации Для иностранных граждан и лиц без гражданства, получивших временное убежище (Положение о свидетельстве о предоставлении временного убежища на территории Российской Федерации, утвержденное постановлением Правительства Российской Федерации от 09.04.2001 N 274 "О предоставлении временного убежища на территории Российской Федерации" <4>)
21 Паспорт гражданина Российской Федерации Для граждан Российской Федерации (постановление Правительства Российской Федерации от 08.07.1997 N 828 "Об утверждении Положения о паспорте гражданина Российской Федерации, образца бланка и описания паспорта гражданина Российской Федерации" <5>)
24 Удостоверение личности военнослужащего Российской Федерации Для военнослужащих Российской Федерации (постановление Правительства Российской Федерации от 12.02.2003 N 91 "Об удостоверении личности военнослужащего Российской Федерации" <6>)
91 Иные документы Иные документы, предусмотренные законодательством Российской Федерации или международными договорами в качестве документов, удостоверяющих личность

<1> Собрание законодательства Российской Федерации, 2002, N 30, ст. 3032; 2011, N 50, ст. 7352.

<2> Собрание законодательства Российской Федерации, 1998, N 22, ст. 2475; 2010, N 31, ст. 4273.

<3> Российская газета, 1997, N 126; Собрание законодательства Российской Федерации, 2011, N 27, ст. 3880.

<4> Собрание законодательства Российской Федерации, 2001, N 16, ст. 1603; 2011, N 15, ст. 2130.

<5> Собрание законодательства Российской Федерации, 1997, N 28, ст. 3444; 2011, N 22, ст. 3190.

<6> Собрание законодательства Российской Федерации, 2003, N 7, ст. 654; 2006, N 49, ст. 5220.

Приложение N 22
к приказу ФНС России
от 13.02.2012 N ММВ-7-6/80@

ПОРЯДОК ЗАПОЛНЕНИЯ ФОРМЫ "ЗАЯВЛЕНИЕ ИНОСТРАННОЙ ОРГАНИЗАЦИИ О ПОСТАНОВКЕ НА УЧЕТ В НАЛОГОВОМ ОРГАНЕ В СВЯЗИ С ОТКРЫТИЕМ ОБОСОБЛЕННОГО ПОДРАЗДЕЛЕНИЯ"

I. Общие положения

1. Настоящий Порядок заполнения формы "Заявление иностранной организации о постановке на учет в налоговом органе в связи с открытием обособленного подразделения" (далее - Заявление) разработан в соответствии с пунктом 5.1 статьи 84 Налогового кодекса Российской Федерации.

2. Заявление представляется филиалом иностранной организации, место нахождения которого за пределами Российской Федерации, иной иностранной организацией (далее, за исключением пункта 7 настоящего Порядка, - иностранные организации), состоящими на учете в налоговом органе по месту нахождения обособленных подразделений в Российской Федерации, при открытии нового обособленного подразделения на территории, подведомственной указанному налоговому органу.

3. Положения, предусмотренные настоящим Порядком, распространяются на иностранную организацию, осуществляющую деятельность через обособленное подразделение на территории за пределами Российской Федерации, на которой Российская Федерация осуществляет юрисдикцию.

4. Общие требования к порядку заполнения Заявления аналогичны общим требованиям, приведенным в главе II приложения N 21 "Порядок заполнения формы "Заявление иностранной организации о постановке на учет в налоговом органе" (далее - приложение N 21).

II. Порядок заполнения страницы 001 Заявления

5. В поле "ИНН" в верхней части каждой страницы Заявления указывается идентификационный номер налогоплательщика (ИНН) иностранной организации, присвоенный в Российской Федерации, в соответствии с документом, подтверждающим постановку на учет в налоговом органе.

6. В поле "код налогового органа" указывается код налогового органа, в который представляется Заявление.

7. В поле "Прошу поставить на учет в связи с открытием обособленного подразделения в Российской Федерации", состоящем из одного знакоместа, проставляется соответствующая цифра:

"1" - если Заявление представляется иностранной организацией;

"2" - если Заявление представляется филиалом иностранной организации, место нахождения которого за пределами Российской Федерации.

8. В поле "Полное наименование" указывается полное наименование иностранной организации, соответствующее наименованию, указанному в учредительных документах (или ином документе о создании филиала иностранной организации, место нахождения которого за пределами Российской Федерации).

9. В поле "Данное Заявление составлено на" указывается количество страниц Заявления.

Например, в случае, если Заявление составлено на двух страницах, то в поле, состоящем из трех знакомест, проставляется соответствующая цифра следующим образом: "2--".

10. В поле "с приложением копии документа на" указывается количество листов копии документа, подтверждающего полномочия представителя иностранной организации.

11. В разделе "Достоверность и полноту сведений, указанных в настоящем Заявлении, подтверждаю":

1) при указании лица, подтверждающего достоверность и полноту сведений, указанных в Заявлении, в поле, состоящем из одного знакоместа, проставляется соответствующая цифра:

"3" - руководитель организации (руководитель создаваемого обособленного подразделения иностранной организации в Российской Федерации, имеющий документ о наделении его полномочиями подтверждать достоверность и полноту сведений, указанных в Заявлении);

"4" - представитель организации;

2) в поле "фамилия, имя, отчество полностью" указываются построчно фамилия, имя и отчество (при наличии) руководителя иностранной организации либо представителя иностранной организации, подтверждающего достоверность и полноту сведений, указанных в Заявлении;

3) в поле "ИНН" указывается ИНН физического лица, указанного в подпункте 2 настоящего пункта, имеющего документ, подтверждающий постановку на учет в налоговом органе (свидетельство о постановке на учет в налоговом органе), и использующего ИНН наряду с персональными данными;

4) в поле "Номер контактного телефона" указываются телефонный код, обеспечивающий телефонную связь, номер контактного телефона, по которому можно связаться с лицом, подтверждающим достоверность и полноту сведений в Заявлении. Номер телефона указывается без пробелов и прочерков;

5) в месте, отведенном для подписи, проставляется подпись лица, подтверждающего достоверность и полноту сведений, указанных в Заявлении;

6) в поле "Дата" указывается дата подписания Заявления;

7) в поле "Наименование документа, подтверждающего полномочия представителя" указывается наименование документа, подтверждающего полномочия представителя.

12. Раздел "Заполняется работником налогового органа" содержит сведения о коде способа представления Заявления (согласно приложению N 1 к приложению N 21), количестве страниц Заявления, количестве листов копии документа, приложенного к Заявлению, дате его представления, номере регистрации Заявления, фамилии и инициалах имени и отчества (при наличии) работника налогового органа, принявшего Заявление, его подпись.

13. Раздел "Сведения о постановке на учет в налоговом органе" заполняется работником налогового органа, и в нем указываются:

1) сведения о должности, фамилии и инициалах имени и отчества (при наличии) работника налогового органа, осуществившего постановку иностранной организации на учет, проставляется подпись работника;

2) присвоенные код причины постановки на учет (КПП), дата постановки на учет иностранной организации, серия и номер свидетельства о постановке на учет в налоговом органе и дата его выдачи.

III. Порядок заполнения страницы 002 Заявления

14. В поле "Сокращенное наименование (если имеется)" указывается сокращенное наименование иностранной организации (если имеется), соответствующее наименованию, указанному в учредительных документах (или ином документе о создании филиала иностранной организации, место нахождения которого за пределами Российской Федерации).

15. В поле "Страна регистрации (инкорпорации) (код страны)" указывается цифровой код страны регистрации (инкорпорации) иностранной организации в соответствии с Общероссийским классификатором стран мира.

16. В поле "Регистрационный номер" указывается регистрационный номер, присвоенный иностранной организации в стране регистрации (инкорпорации).

17. В поле "Код налогоплательщика в стране регистрации (инкорпорации) или аналог (если имеется)" указывается код налогоплательщика (если имеется), присвоенный иностранной организации в стране регистрации (инкорпорации) и указанный в справке налогового органа страны происхождения иностранной организации о ее регистрации в качестве налогоплательщика в этой стране.

18. В полях "Код основного вида экономической деятельности в Российской Федерации" и "Коды иных видов экономической деятельности в Российской Федерации" указываются коды видов экономической деятельности (не менее трех цифровых знаков), осуществляемой в Российской Федерации, в соответствии с Общероссийским классификатором видов экономической деятельности.

IV. Порядок заполнения страницы 003 Заявления

19. В поле "Полное наименование" указывается полное наименование открываемого обособленного подразделения иностранной организации в Российской Федерации.

20. В поле "Сокращенное наименование (если имеется)" указывается сокращенное наименование открываемого обособленного подразделения (если имеется) иностранной организации в Российской Федерации.

21. В поле "Адрес места нахождения обособленного подразделения в Российской Федерации" указываются: почтовый индекс, код региона, район, город, населенный пункт, улица (проспект, переулок и т.д.), номер дома (владения), номер корпуса (строения), номер офиса. Цифровой код региона указывается в соответствии со справочником "Субъекты Российской Федерации" (приложение N 2 к приложению N 21).

При заполнении сведений о месте нахождения (адресе) обособленного подразделения иностранной организации в Российской Федерации для городов Москва и Санкт-Петербург поля "Район" и "Город" не заполняются.

22. В поле "Телефон (код города и номер)" указываются телефонный код, обеспечивающий телефонную связь, номер контактного телефона обособленного подразделения иностранной организации в Российской Федерации. Номер телефона указывается без пробелов и прочерков.

23. В поле "E-mail" указывается адрес электронной почты при осуществлении взаимодействия в электронном виде налоговых органов с должностными лицами обособленного подразделения иностранной организации в Российской Федерации.

24. В поле "Дата создания обособленного подразделения в Российской Федерации" указывается дата создания открываемого обособленного подразделения иностранной организации, указанная в документе, на основании которого иностранная организация осуществляет деятельность в Российской Федерации через обособленное подразделение.

25. В поле "Сведения о руководителе обособленного подразделения" в соответствии с документом, удостоверяющим личность руководителя открываемого обособленного подразделения иностранной организации в Российской Федерации, указываются построчно:

1) фамилия, имя, отчество (при наличии);

2) ИНН (при наличии), присвоенный руководителю обособленного подразделения иностранной организации в Российской Федерации;

3) пол физического лица - руководителя обособленного подразделения иностранной организации в Российской Федерации путем проставления в поле, состоящем из одного знакоместа, цифры "1", если пол мужской, или цифры "2", если пол женский;

4) дата рождения;

5) место рождения (при наличии);

6) в поле "гражданство", состоящем из одного знакоместа, проставляется соответствующая цифра:

"1" - гражданин Российской Федерации;

"2" - иностранный гражданин;

"3" - лицо без гражданства.

В поле "Для иностранного гражданина (код страны)" указывается цифровой код страны, гражданином которой является руководитель обособленного подразделения иностранной организации в Российской Федерации, в соответствии с Общероссийским классификатором стран мира.

V. Порядок заполнения страницы 004 Заявления

26. В поле "Сведения о документе, удостоверяющем личность" указываются:

1) код вида документа, удостоверяющего личность руководителя обособленного подразделения иностранной организации в Российской Федерации, в соответствии со справочником "Виды документов, удостоверяющих личность налогоплательщика" (приложение N 3 к приложению N 21);

2) реквизиты документа, удостоверяющего личность (серия и номер документа, дата его выдачи, наименование органа, выдавшего документ), в соответствии с реквизитами документа, удостоверяющего личность руководителя открываемого обособленного подразделения иностранной организации в Российской Федерации. Поле "Код подразделения, выдавшего документ" заполняется только в отношении руководителя открываемого обособленного подразделения иностранной организации в Российской Федерации - гражданина Российской Федерации.

27. В поле "Реквизиты документа, подтверждающего регистрацию физического лица по месту жительства (месту пребывания) (заполняется в случае представления документа, удостоверяющего личность, отличного от паспорта)" указываются:

1) код вида документа, подтверждающего регистрацию руководителя открываемого обособленного подразделения иностранной организации в Российской Федерации по месту жительства (месту пребывания), в соответствии со справочником "Виды документов, удостоверяющих личность налогоплательщика" (приложение N 3 к приложению N 21);

2) реквизиты документа, подтверждающего регистрацию руководителя открываемого обособленного подразделения иностранной организации в Российской Федерации по месту жительства (месту пребывания) (регистрационный номер, дата выдачи, наименование органа, выдавшего документ), в соответствии с реквизитами документа, подтверждающего регистрацию руководителя обособленного подразделения иностранной организации в Российской Федерации по месту жительства (месту пребывания).

28. Поле "Адрес места жительства (места пребывания) в Российской Федерации" состоящее из одного знакоместа, заполняется путем проставления соответствующей цифры:

"1" - место жительства;

"2" - место пребывания.

Цифра "2" проставляется в случае отсутствия у руководителя обособленного подразделения иностранной организации в Российской Федерации регистрации по месту жительства.

Адрес места жительства в Российской Федерации (почтовый индекс, код региона, район, город, населенный пункт, улица (проспект, переулок и т.д.), номер дома (владения), номер корпуса (строения), номер квартиры) указывается в соответствии с паспортом гражданина Российской Федерации, видом на жительство или документом, подтверждающим регистрацию по месту жительства (если представлен документ, удостоверяющий личность, отличный от паспорта). При отсутствии места жительства в Российской Федерации указывается адрес места пребывания в соответствии с документом, подтверждающим регистрацию по месту пребывания. Цифровой код региона указывается в соответствии со справочником "Субъекты Российской Федерации" (приложение N 2 к приложению N 21).

При заполнении сведений о месте жительства (месте пребывания) руководителя открываемого обособленного подразделения иностранной организации в Российской Федерации для городов Москва и Санкт-Петербург поля "Район" и "Город" не заполняются.

29. В поле "Адрес места жительства в стране постоянного проживания иностранного гражданина" указывается адрес места жительства руководителя открываемого обособленного подразделения иностранной организации в Российской Федерации, не являющегося гражданином Российской Федерации, в стране постоянного проживания. Лицо без гражданства это поле не заполняет.

30. В поле "Код страны" указывается цифровой код страны, гражданином которой является руководитель открываемого обособленного подразделения иностранной организации в Российской Федерации, в соответствии с Общероссийским классификатором стран мира.

Приложение N 23
к приказу ФНС России
от 13.02.2012 N ММВ-7-6/80@

ПОРЯДОК ЗАПОЛНЕНИЯ ФОРМЫ "ЗАЯВЛЕНИЕ ИНОСТРАННОЙ ОРГАНИЗАЦИИ О ПОСТАНОВКЕ НА УЧЕТ В НАЛОГОВОМ ОРГАНЕ В СВЯЗИ С ОСУЩЕСТВЛЕНИЕМ ДЕЯТЕЛЬНОСТИ, УКАЗАННОЙ В ПУНКТЕ 9 СТАТЬИ 306 НАЛОГОВОГО КОДЕКСА РОССИЙСКОЙ ФЕДЕРАЦИИ"

I. Общие положения

1. Настоящий Порядок заполнения формы "Заявление иностранной организации о постановке на учет в налоговом органе в связи с осуществлением деятельности, указанной в пункте 9 статьи 306 Налогового кодекса Российской Федерации" (далее - Заявление) разработан в соответствии с пунктом 5.1 статьи 84 Налогового кодекса Российской Федерации.

2. Заявление представляется филиалом иностранной организации, место нахождения которого за пределами Российской Федерации, иной иностранной организацией (далее - иностранные организации), осуществляющими поставки с территории Российской Федерации принадлежащих им товаров, полученных в результате переработки на таможенной территории или под таможенным контролем, а также осуществляющими деятельность в Российской Федерации, отвечающую признакам, предусмотренным пунктом 2 статьи 306 Налогового кодекса Российской Федерации, через зависимого агента, определяемого в соответствии с указанной статьей.

3. Положения, предусмотренные настоящим Порядком, распространяются на иностранную организацию, осуществляющую деятельность на территории за пределами Российской Федерации, на которой Российская Федерация осуществляет юрисдикцию.

4. Общие требования к порядку заполнения Заявления аналогичны общим требованиям, приведенным в главе II приложения N 21 "Порядок заполнения формы "Заявление иностранной организации о постановке на учет в налоговом органе" (далее - приложение N 21).

II. Порядок заполнения страницы 001 Заявления

5. В поле "ИНН" в верхней части каждой страницы Заявления указывается идентификационный номер налогоплательщика (ИНН) иностранной организации, присвоенный ей ранее при постановке на учет в налоговом органе по основаниям, предусмотренным Налоговым кодексом Российской Федерации, либо поле "ИНН" не заполняется в случае отсутствия ИНН.

ИНН указывается в соответствии с документом, подтверждающим постановку на учет в налоговом органе.

6. В поле "код налогового органа" указывается код налогового органа, в который представляется Заявление.

7. В поле "Полное наименование" указывается полное наименование иностранной организации, соответствующее наименованию, указанному в учредительных документах (или ином документе о создании филиала иностранной организации, место нахождения которого за пределами Российской Федерации).

8. В поле "Данное заявление составлено на" указывается количество страниц Заявления.

Например, в случае, если Заявление составлено на двух страницах, то в поле, состоящем из трех знакомест, проставляется соответствующая цифра следующим образом: "2--".

9. В поле "с приложением копии документа на" указывается количество листов копии документа, подтверждающего полномочия представителя иностранной организации.

10. В разделе "Достоверность и полноту сведений, указанных в настоящем заявлении, подтверждаю":

1) при указании лица, подтверждающего достоверность и полноту сведений, указанных в Заявлении, в поле, состоящем из одного знакоместа, проставляется соответствующая цифра:

"3" - руководитель организации;

"4" - представитель организации;

2) в поле "фамилия, имя, отчество полностью" указываются построчно фамилия, имя и отчество (при наличии) руководителя иностранной организации либо представителя иностранной организации, подтверждающего достоверность и полноту сведений, указанных в Заявлении;

3) в поле "ИНН" указывается ИНН физического лица, указанного в подпункте 2 настоящего пункта, имеющего документ, подтверждающий постановку на учет в налоговом органе (свидетельство о постановке на учет в налоговом органе), и использующего ИНН наряду с персональными данными;

4) в поле "Номер контактного телефона" указываются телефонный код, обеспечивающий телефонную связь, номер контактного телефона, по которому можно связаться с лицом, подтверждающим достоверность и полноту сведений в Заявлении. Номер телефона указывается без пробелов и прочерков;

5) в месте, отведенном для подписи, проставляется подпись лица, подтверждающего достоверность и полноту сведений, указанных в Заявлении;

6) в поле "Дата" указывается дата подписания Заявления;

7) в поле "Наименование документа, подтверждающего полномочия представителя" указывается наименование документа, подтверждающего полномочия представителя.

11. Раздел "Заполняется работником налогового органа" содержит сведения о коде способа представления Заявления (согласно приложению N 1 к приложению N 21), количестве страниц Заявления, количестве листов копии документа, приложенного к Заявлению, дате его представления, номере регистрации Заявления, фамилии и инициалах имени и отчества (при наличии) работника налогового органа, принявшего Заявление, его подпись.

12. Раздел "Сведения о постановке на учет в налоговом органе" заполняется работником налогового органа, и в нем указываются:

1) сведения о должности, фамилии и инициалах имени и отчества (при наличии) работника налогового органа, осуществившего постановку иностранной организации на учет, проставляется подпись работника;

2) присвоенные ИНН (в случае отсутствия ранее присвоенного ИНН) и код причины постановки на учет (КПП), дата постановки на учет иностранной организации, серия и номер свидетельства о постановке на учет в налоговом органе и дата его выдачи.

III. Порядок заполнения страницы 002 Заявления

13. В поле "Сокращенное наименование (если имеется)" указывается сокращенное наименование иностранной организации (если имеется), соответствующее наименованию, указанному в учредительных документах (или ином документе о создании филиала иностранной организации, место нахождения которого за пределами Российской Федерации).

14. В поле "Страна регистрации (инкорпорации) (код страны)" указывается цифровой код страны регистрации (инкорпорации) иностранной организации в соответствии с Общероссийским классификатором стран мира.

15. В поле "Полный адрес в стране регистрации (инкорпорации)" указывается полный адрес иностранной организации в стране регистрации (инкорпорации), соответствующий адресу, указанному в учредительных документах (или ином документе о создании филиала иностранной организации, место нахождения которого за пределами Российской Федерации).

16. В поле "Организационно-правовая форма в стране регистрации (инкорпорации)", состоящем из одного знакоместа, проставляется соответствующая цифра:

"1" - акционерное общество;

"2" - полное товарищество;

"3" - некоммерческая организация;

"4" - государственное учреждение (организация);

"5" - личная компания;

"6" - другое (указать).

В случае, если проставлена цифра "6", то в пустом поле, состоящем из 120 знакомест, указывается иная организационно-правовая форма иностранной организации в стране регистрации (инкорпорации).

17. В поле "Наименование регистрирующего органа" указывается наименование органа в стране регистрации (инкорпорации), зарегистрировавшего иностранную организацию.

18. В поле "Регистрационный номер" указывается регистрационный номер, присвоенный иностранной организации в стране регистрации (инкорпорации).

19. В поле "Код налогоплательщика в стране регистрации (инкорпорации) или аналог (если имеется)" указывается код налогоплательщика (если имеется), присвоенный иностранной организации в стране регистрации (инкорпорации) и указанный в справке налогового органа страны происхождения иностранной организации о ее регистрации в качестве налогоплательщика в этой стране.

20. В поле "Особенности режима регистрации (инкорпорации) (если имеются)", состоящем из одного знакоместа, проставляется соответствующая цифра:

"1" - в особой экономической зоне;

"2" - в офшорной юрисдикции;

"3" - другое (указать).

В случае, если проставлена цифра "3", то в пустом поле, состоящем из 80 знакомест, указывается иной режим регистрации (инкорпорации) иностранной организации.

IV. Порядок заполнения страницы 003 Заявления

21. В поле "Дата начала осуществления деятельности в Российской Федерации" указывается дата начала осуществления деятельности иностранной организации, указанная в документе, на основании которого иностранная организация осуществляет деятельность в Российской Федерации через обособленное подразделение.

22. В полях "Код основного вида экономической деятельности в Российской Федерации" и "Коды иных видов экономической деятельности в Российской Федерации" указываются коды видов экономической деятельности (не менее трех цифровых знаков), осуществляемой в Российской Федерации, в соответствии с Общероссийским классификатором видов экономической деятельности.

23. В поле "Адрес места осуществления деятельности в Российской Федерации" указываются: почтовый индекс, код региона, район, город, населенный пункт, улица (проспект, переулок и т.д.), номер дома (владения), номер корпуса (строения), номер офиса. Цифровой код региона указывается в соответствии со справочником "Субъекты Российской Федерации" (приложение N 2 к приложению N 21).

При заполнении сведений о месте осуществления деятельности иностранной организации в Российской Федерации для городов Москва и Санкт-Петербург поля "Район" и "Город" не заполняются.

24. В поле "Телефон (код города и номер)" указываются телефонный код, обеспечивающий телефонную связь, номер контактного телефона лица, представляющего интересы иностранной организации в Российской Федерации. Номер телефона указывается без пробелов и прочерков.

25. В поле "E-mail" указывается адрес электронной почты при осуществлении взаимодействия в электронном виде налоговых органов с лицом, представляющим интересы иностранной организации в Российской Федерации.

26. При отсутствии почтового адреса места деятельности иностранной организации в Российской Федерации поле "Адрес места осуществления деятельности", состоящее из одного знакоместа, заполняется путем проставления соответствующей цифры:

"1" - территориальное море Российской Федерации;

"2" - континентальный шельф Российской Федерации;

"3" - исключительная экономическая зона Российской Федерации;

"4" - за пределами территории Российской Федерации, на которой Российская Федерация обладает суверенными правами, осуществляет юрисдикцию (иной район, участок морского дна, территория, арендуемая у иностранного государства или используемая на основании международного договора Российской Федерации).

В пустом поле, состоящем из 120 знакомест, указывается адрес места деятельности иностранной организации в Российской Федерации, соответствующий адресу, указанному в документах, на основании которых иностранная организация осуществляет деятельность в Российской Федерации.

V. Порядок заполнения страницы 004 Заявления

27. В поле "Полное наименование" указывается полное наименование организации - представителя иностранной организации в Российской Федерации в соответствии с наименованием, указанным в учредительных документах.

28. В поле "Сокращенное наименование (если имеется)" указывается сокращенное наименование организации (если имеется) - представителя иностранной организации в Российской Федерации, соответствующее указанному в учредительных документах.

29. В поле "Адрес места нахождения в Российской Федерации" указываются: почтовый индекс, код региона, район, город, населенный пункт, улица (проспект, переулок и т.д.), номер дома (владения), номер корпуса (строения), номер офиса. Цифровой код региона указывается в соответствии со справочником "Субъекты Российской Федерации" (приложение N 2 к приложению N 21).

При заполнении сведений о месте нахождения (адресе) организации -представителя иностранной организации в Российской Федерации для городов Москва и Санкт-Петербург поля "Район" и "Город" не заполняются.

30. В поле "Телефон (код города и номер)" указываются телефонный код, обеспечивающий телефонную связь, номер контактного телефона организации - представителя иностранной организации в Российской Федерации. Номер телефона указывается без пробелов и прочерков.

31. В поле "E-mail" указывается адрес электронной почты при осуществлении взаимодействия в электронном виде налоговых органов с должностными лицами организации - представителя иностранной организации в Российской Федерации.

32. В полях "ИНН" и "КПП" указываются ИНН и КПП организации - представителя иностранной организации, присвоенные в Российской Федерации, в соответствии с документом, подтверждающим постановку на учет в налоговом органе.

VI. Порядок заполнения страницы 005 Заявления

33. В разделе "Сведения о представителе - физическом лице" в соответствии с документом, удостоверяющим личность физического лица - представителя иностранной организации в Российской Федерации, указываются построчно:

1) фамилия, имя, отчество (при наличии);

2) ИНН (при наличии), присвоенный физическому лицу - представителю иностранной организации в Российской Федерации;

3) пол физического лица - представителя иностранной организации в Российской Федерации путем проставления в поле, состоящем из одного знакоместа, цифры "1", если пол мужской, или цифры "2", если пол женский;

4) дата рождения;

5) место рождения (при наличии);

6) в поле "гражданство", состоящем из одного знакоместа, проставляется соответствующая цифра:

"1" - гражданин Российской Федерации;

"2" - иностранный гражданин;

"3" - лицо без гражданства.

В поле "Для иностранного гражданина (код страны)" указывается цифровой код страны, гражданином которой является физическое лицо - представитель иностранной организации в Российской Федерации, в соответствии с Общероссийским классификатором стран мира.

34. В поле "Сведения о документе, удостоверяющем личность" указываются:

1) код вида документа, удостоверяющего личность физического лица - представителя иностранной организации в Российской Федерации, в соответствии со справочником "Виды документов, удостоверяющих личность налогоплательщика" (приложение N 3 к приложению N 21);

2) реквизиты документа, удостоверяющего личность (серия и номер документа, дата его выдачи, наименование органа, выдавшего документ), в соответствии с реквизитами документа, удостоверяющего личность физического лица - представителя иностранной организации в Российской Федерации. Поле "Код подразделения, выдавшего документ" заполняется только в отношении гражданина Российской Федерации - представителя иностранной организации в Российской Федерации.

35. В поле "Реквизиты документа, подтверждающего регистрацию физического лица по месту жительства (месту пребывания) (заполняется в случае представления документа, удостоверяющего личность, отличного от паспорта)" указываются:

1) код вида документа, подтверждающего регистрацию физического лица - представителя иностранной организации в Российской Федерации по месту жительства (месту пребывания), в соответствии со справочником "Виды документов, удостоверяющих личность налогоплательщика" (приложение N 3 к приложению N 21);

2) реквизиты документа, подтверждающего регистрацию физического лица - представителя иностранной организации в Российской Федерации по месту жительства (месту пребывания) (регистрационный номер, дата выдачи, наименование органа, выдавшего документ), в соответствии с реквизитами документа, подтверждающего регистрацию физического лица - представителя иностранной организации в Российской Федерации по месту жительства (месту пребывания).

VII. Порядок заполнения страницы 006 Заявления

36. Поле "Адрес места жительства (места пребывания) в Российской Федерации", состоящее из одного знакоместа, заполняется путем проставления соответствующей цифры:

"1" - место жительства;

"2" - место пребывания.

Цифра "2" проставляется в случае отсутствия у физического лица -представителя иностранной организации в Российской Федерации регистрации по месту жительства.

Адрес места жительства в Российской Федерации (почтовый индекс, код региона, район, город, населенный пункт, улица (проспект, переулок и т.д.), номер дома (владения), номер корпуса (строения), номер квартиры) указывается в соответствии с паспортом гражданина Российской Федерации, видом на жительство или документом, подтверждающим регистрацию по месту жительства (если представлен документ, удостоверяющий личность, отличный от паспорта). При отсутствии места жительства в Российской Федерации указывается адрес места пребывания в соответствии с документом, подтверждающим регистрацию по месту пребывания. Цифровой код региона указывается в соответствии со справочником "Субъекты Российской Федерации" (приложение N 2 к приложению N 21).

При заполнении сведений о месте жительства (месте пребывания) физического лица - представителя иностранной организации в Российской Федерации для городов Москва и Санкт-Петербург поля "Район" и "Город" не заполняются.

37. В поле "Телефон (код города и номер)" указываются телефонный код, обеспечивающий телефонную связь, номер контактного телефона физического лица - представителя иностранной организации в Российской Федерации. Номер телефона указывается без пробелов и прочерков.

38. В поле "E-mail" указывается адрес электронной почты при осуществлении взаимодействия в электронном виде налоговых органов с физическим лицом - представителем иностранной организации в Российской Федерации.

39. В поле "Адрес места жительства в стране постоянного проживания иностранного гражданина" указывается адрес места жительства физического лица - представителя иностранной организации в Российской Федерации, не являющегося гражданином Российской Федерации, в стране постоянного проживания. Лицо без гражданства это поле не заполняет.

40. В поле "Код страны" указывается цифровой код страны, гражданином которой является физическое лицо - представитель иностранной организации в Российской Федерации, в соответствии с Общероссийским классификатором стран мира.

Приложение N 24
к приказу ФНС России
от 13.02.2012 N ММВ-7-6/80@

ПОРЯДОК ЗАПОЛНЕНИЯ ФОРМЫ "ЗАЯВЛЕНИЕ МЕЖДУНАРОДНОЙ ОРГАНИЗАЦИИ, ИНОСТРАННОЙ НЕКОММЕРЧЕСКОЙ НЕПРАВИТЕЛЬСТВЕННОЙ ОРГАНИЗАЦИИ О ПОСТАНОВКЕ НА УЧЕТ В НАЛОГОВОМ ОРГАНЕ"

I. Общие положения

1. Настоящий Порядок заполнения формы "Заявление международной организации, иностранной некоммерческой неправительственной организации о постановке на учет в налоговом органе" (далее - Заявление) разработан в соответствии с пунктом 5.1 статьи 84 Налогового кодекса Российской Федерации.

2. Заявление в налоговый орган представляется международной организацией, иностранной некоммерческой неправительственной организацией, осуществляющими деятельность через филиалы (представительства) в Российской Федерации, а также международной организацией, созданной в Российской Федерации.

3. Положения, предусмотренные настоящим Порядком, распространяются на международную организацию, иностранную некоммерческую неправительственную организацию, осуществляющие деятельность через филиалы (представительства), на территории за пределами Российской Федерации, на которой Российская Федерация осуществляет юрисдикцию, а также на международную организацию, созданную на указанной территории.

4. Общие требования к порядку заполнения Заявления аналогичны общим требованиям, приведенным в главе II приложения N 21 "Порядок заполнения формы "Заявление иностранной организации о постановке на учет в налоговом органе" (далее - приложение N 21).

II. Порядок заполнения страницы 001 Заявления

5. В поле "ИНН" в верхней части каждой страницы Заявления указывается идентификационный номер налогоплательщика (ИНН) международной организации, иностранной некоммерческой неправительственной организации, присвоенный ранее при постановке на учет в налоговом органе по основаниям, предусмотренным Налоговым кодексом Российской Федерации, либо поле "ИНН" не заполняется в случае отсутствия ИНН.

ИНН указывается в соответствии с документом, подтверждающим постановку на учет в налоговом органе.

6. В поле "код налогового органа" указывается код налогового органа, в который представляется Заявление.

7. В поле "Прошу поставить на учет в связи с осуществлением деятельности в Российской Федерации", состоящем из одного знакоместа, проставляется соответствующая цифра:

"1" - если Заявление представляется международной организацией, осуществляющей деятельность через филиал (представительство) в Российской Федерации;

"2" - если Заявление представляется международной организацией, созданной в Российской Федерации;

"3" - если Заявление представляется иностранной некоммерческой неправительственной организацией.

8. В поле "Полное наименование" указывается полное наименование международной организации, иностранной некоммерческой неправительственной организации, соответствующее наименованию, указанному в учредительных документах.

9. В поле "Данное заявление составлено на" указывается количество страниц Заявления.

Например, в случае, если Заявление составлено на двух страницах, то в поле, состоящем из трех знакомест, проставляется соответствующая цифра следующим образом: "2--".

10. В поле "с приложением копии документа на" указывается количество листов копии документа, подтверждающего полномочия представителя международной организации, иностранной некоммерческой неправительственной организации.

11. В разделе "Достоверность и полноту сведений, указанных в настоящем заявлении, подтверждаю":

1) при указании лица, подтверждающего достоверность и полноту сведений, указанных в Заявлении, в поле, состоящем из одного знакоместа, проставляется соответствующая цифра:

"3" - руководитель организации (руководитель создаваемого филиала (представительства) международной организации или иностранной некоммерческой неправительственной организации в Российской Федерации, имеющий документ о наделении его полномочиями подтверждать достоверность и полноту сведений, указанных в Заявлении);

"4" - представитель организации;

2) в поле "фамилия, имя, отчество полностью" указываются построчно фамилия, имя и отчество (при наличии) руководителя международной организации, иностранной некоммерческой неправительственной организации либо ее представителя, подтверждающего достоверность и полноту сведений, указанных в Заявлении;

3) в поле "ИНН" указывается ИНН физического лица, указанного в подпункте 2 настоящего пункта, имеющего документ, подтверждающий постановку на учет в налоговом органе (свидетельство о постановке на учет в налоговом органе), и использующего ИНН наряду с персональными данными;

4) в поле "Номер контактного телефона" указываются телефонный код, обеспечивающий телефонную связь, номер контактного телефона, по которому можно связаться с лицом, подтверждающим достоверность и полноту сведений в Заявлении. Номер телефона указывается без пробелов и прочерков;

5) в месте, отведенном для подписи, проставляется подпись лица, подтверждающего достоверность и полноту сведений, указанных в Заявлении;

6) в поле "Дата" указывается дата подписания Заявления;

7) в поле "Наименование документа, подтверждающего полномочия представителя" указывается наименование документа, подтверждающего полномочия представителя.

12. Раздел "Заполняется работником налогового органа" содержит сведения о коде способа представления Заявления (согласно приложению N 1 к приложению N 21), количестве страниц Заявления, количестве листов копии документа, приложенного к Заявлению, дате его представления, номере регистрации Заявления, фамилии и инициалах имени и отчества (при наличии) работника налогового органа, принявшего Заявление, его подпись.

13. Раздел "Сведения о постановке на учет в налоговом органе" заполняется работником налогового органа, и в нем указываются:

1) сведения о должности, фамилии и инициалах имени и отчества (при наличии) работника налогового органа, осуществившего постановку международной организации, иностранной некоммерческой неправительственной организации на учет, проставляется подпись работника;

2) присвоенные ИНН (в случае отсутствия ранее присвоенного ИНН) и код причины постановки на учет (КПП), дата постановки на учет международной организации, иностранной некоммерческой неправительственной организации, серия и номер свидетельства о постановке на учет в налоговом органе и дата его выдачи.

III. Порядок заполнения страницы 002 Заявления

14. В поле "Сокращенное наименование (если имеется)" указывается сокращенное наименование международной организации, иностранной некоммерческой неправительственной организации (если имеется), соответствующее наименованию, указанному в учредительных документах.

15. В поле "Страна регистрации (инкорпорации) (код страны)" указывается цифровой код страны регистрации (инкорпорации) международной организации, иностранной некоммерческой неправительственной организации в соответствии с Общероссийским классификатором стран мира.

16. В поле "Полный адрес в стране регистрации (инкорпорации) (кроме Российской Федерации)" указывается полный адрес международной организации, иностранной некоммерческой неправительственной организации в стране регистрации (инкорпорации) (кроме Российской Федерации), соответствующий адресу, указанному в учредительных документах.

17. В поле "Наименование регистрирующего органа" указывается наименование органа в стране регистрации (инкорпорации), зарегистрировавшего международную организацию, иностранную некоммерческую неправительственную организацию.

18. В поле "Регистрационный номер" указывается регистрационный номер, присвоенный международной организации, иностранной некоммерческой неправительственной организации в стране регистрации (инкорпорации).

19. В поле "Код налогоплательщика в стране регистрации (инкорпорации) или аналог (если имеется)" указывается код налогоплательщика (если имеется), присвоенный международной организации, иностранной некоммерческой неправительственной организации, осуществляющей деятельность через филиал (представительство) в Российской Федерации, в стране регистрации (инкорпорации).

20. В поле "Дата создания международной организации в Российской Федерации" указывается дата создания международной организации, созданной в Российской Федерации, и указанная в документе, на основании которого осуществляется деятельность в Российской Федерации.

21. Поле "Адрес места нахождения в Российской Федерации" заполняется международной организацией, созданной в Российской Федерации.

В поле "Адрес места нахождения в Российской Федерации" указываются: почтовый индекс, код региона, район, город, населенный пункт, улица (проспект, переулок и т.д.), номер дома (владения), номер корпуса (строения), номер офиса. Цифровой код региона указывается в соответствии со справочником "Субъекты Российской Федерации" (приложение N 2 к приложению N 21).

При заполнении сведений о месте нахождения (адресе) международной организации, созданной в Российской Федерации, для городов Москва и Санкт-Петербург поля "Район" и "Город" не заполняются.

22. В поле "Телефон (код города и номер)" указываются телефонный код, обеспечивающий телефонную связь, номер контактного телефона международной организации, созданной в Российской Федерации. Номер телефона указывается без пробелов и прочерков.

23. В поле "E-mail" указывается адрес электронной почты при осуществлении взаимодействия в электронном виде налоговых органов с должностными лицами международной организации, созданной в Российской Федерации.

IV. Порядок заполнения страницы 003 Заявления

24. Раздел "Сведения о руководителе" заполняется международной организацией, созданной в Российской Федерации.

В разделе "Сведения о руководителе" в соответствии с документом, удостоверяющим личность руководителя международной организации, созданной в Российской Федерации, указываются построчно:

1) фамилия, имя, отчество (при наличии);

2) ИНН (при наличии), присвоенный руководителю международной организации, созданной в Российской Федерации;

3) пол физического лица - руководителя международной организации, созданной в Российской Федерации, путем проставления в поле, состоящем из одного знакоместа, цифры "1", если пол мужской, или цифры "2", если пол женский;

4) дата рождения;

5) место рождения (при наличии);

6) в поле "гражданство", состоящем из одного знакоместа, проставляется соответствующая цифра:

"1" - гражданин Российской Федерации;

"2" - иностранный гражданин;

"3" - лицо без гражданства.

В поле "Для иностранного гражданина (код страны)" указывается цифровой код страны, гражданином которой является руководитель международной организации, созданной в Российской Федерации, в соответствии с Общероссийским классификатором стран мира.

25. В поле "Сведения о документе, удостоверяющем личность" указываются:

1) код вида документа, удостоверяющего личность руководителя международной организации, созданной в Российской Федерации, в соответствии со справочником "Виды документов, удостоверяющих личность налогоплательщика" (приложение N 3 к приложению N 21);

2) реквизиты документа, удостоверяющего личность (серия и номер документа, дата его выдачи, наименование органа, выдавшего документ), в соответствии с реквизитами документа, удостоверяющего личность руководителя международной организации, созданной в Российской Федерации. Поле "Код подразделения, выдавшего документ" заполняется только в отношении гражданина Российской Федерации - руководителя международной организации, созданной в Российской Федерации.

26. В поле "Реквизиты документа, подтверждающего регистрацию физического лица по месту жительства (месту пребывания) (заполняется в случае представления документа, удостоверяющего личность, отличного от паспорта)" указываются:

1) код вида документа, подтверждающего регистрацию руководителя международной организации, созданной в Российской Федерации, по месту жительства (месту пребывания), в соответствии со справочником "Виды документов, удостоверяющих личность налогоплательщика" (приложение N 3 к приложению N 21);

2) реквизиты документа, подтверждающего регистрацию руководителя международной организации, созданной в Российской Федерации, по месту жительства (месту пребывания) (регистрационный номер, дата выдачи, наименование органа, выдавшего документ), в соответствии с реквизитами документа, подтверждающего регистрацию руководителя международной организации, созданной в Российской Федерации, по месту жительства (месту пребывания).

V. Порядок заполнения страницы 004 Заявления

27. Поле "Адрес места жительства (места пребывания) в Российской Федерации", состоящее из одного знакоместа, заполняется путем проставления соответствующей цифры:

"1" - место жительства;

"2" - место пребывания.

Цифра "2" проставляется в случае отсутствия у руководителя международной организации, созданной в Российской Федерации, регистрации по месту жительства.

Адрес места жительства в Российской Федерации (почтовый индекс, код региона, район, город, населенный пункт, улица (проспект, переулок и т.д.), номер дома (владения), номер корпуса (строения), номер квартиры) указывается в соответствии с паспортом гражданина Российской Федерации, видом на жительство или документом, подтверждающим регистрацию по месту жительства (если представлен документ, удостоверяющий личность, отличный от паспорта). При отсутствии места жительства в Российской Федерации указывается адрес места пребывания в соответствии с документом, подтверждающим регистрацию по месту пребывания. Цифровой код региона указывается в соответствии со справочником "Субъекты Российской Федерации" (приложение N 2 к приложению N 21).

При заполнении сведений о месте жительства (месте пребывания) руководителя международной организации, созданной в Российской Федерации, для городов Москва и Санкт-Петербург поля "Район" и "Город" не заполняются.

28. В поле "Адрес места жительства в стране постоянного проживания иностранного гражданина" указывается адрес места жительства руководителя международной организации, созданной в Российской Федерации, не являющегося гражданином Российской Федерации, в стране постоянного проживания. Лицо без гражданства это поле не заполняет.

29. В поле "Код страны" указывается цифровой код страны, гражданином которой является руководитель международной организации, созданной в Российской Федерации, в соответствии с Общероссийским классификатором стран мира.

30. В поле "Наименование банка" указывается наименование банка, в котором обслуживается международная организация, иностранная некоммерческая неправительственная организация в стране регистрации (инкорпорации).

31. В поле "СВИФТ код" указывается СВИФТ код в соответствии со справочником BIC Directory.

32. В поле "Номер текущего счета" указывается номер текущего счета международной организации, иностранной некоммерческой неправительственной организации в стране регистрации (инкорпорации).

33. Раздел "Сведения о филиале (представительстве) международной организации, иностранной некоммерческой неправительственной организации" заполняется международной организацией, иностранной некоммерческой неправительственной организацией, осуществляющими деятельность через филиалы (представительства) в Российской Федерации.

В поле "Сведения", состоящем из одного знакоместа, проставляется соответствующая цифра:

"1" - если представляются сведения о филиале международной организации, иностранной некоммерческой неправительственной организации;

"2" - если представляются сведения о представительстве международной организации, иностранной некоммерческой неправительственной организации.

34. В поле "Полное наименование" указывается полное наименование филиала (представительства) международной организации, иностранной некоммерческой неправительственной организации.

35. В поле "Сокращенное наименование (если имеется)" указывается сокращенное наименование филиала (представительства) (если имеется) международной организации, иностранной некоммерческой неправительственной организации.

VI. Порядок заполнения страницы 005 Заявления

36. В поле "Адрес места нахождения филиала (представительства) в Российской Федерации" указываются: почтовый индекс, код региона, район, город, населенный пункт, улица (проспект, переулок и т.д.), номер дома (владения), номер корпуса (строения), номер офиса. Цифровой код региона указывается в соответствии со справочником "Субъекты Российской Федерации" (приложение N 2 к приложению N 21).

При заполнении сведений о месте нахождения (адресе) филиала (представительства) международной организации, иностранной некоммерческой неправительственной организации в Российской Федерации для городов Москва и Санкт-Петербург поля "Район" и "Город" не заполняются.

37. В поле "Телефон (код города и номер)" указываются телефонный код, обеспечивающий телефонную связь, номер контактного телефона филиала (представительства) международной организации, иностранной некоммерческой неправительственной организации. Номер телефона указывается без пробелов и прочерков.

38. В поле "E-mail" указывается адрес электронной почты при осуществлении взаимодействия в электронном виде налоговых органов с должностными лицами филиала (представительства) международной организации, иностранной некоммерческой неправительственной организации.

39. В разделе "Сведения о руководителе филиала (представительства)" в соответствии с документом, удостоверяющим личность руководителя филиала (представительства) международной организации, иностранной некоммерческой неправительственной организации, указываются построчно:

1) фамилия, имя, отчество (при наличии);

2) ИНН (при наличии), присвоенный руководителю филиала (представительства) международной организации, иностранной некоммерческой неправительственной организации;

3) пол физического лица - руководителя филиала (представительства) международной организации, иностранной некоммерческой неправительственной организации путем проставления в поле, состоящем из одного знакоместа, цифры "1", если пол мужской, или цифры "2", если пол женский;

4) дата рождения;

5) место рождения (при наличии);

6) в поле "гражданство", состоящем из одного знакоместа, проставляется соответствующая цифра:

"1" - гражданин Российской Федерации;

"2" - иностранный гражданин;

"3" - лицо без гражданства.

В поле "Для иностранного гражданина (код страны)" указывается цифровой код страны, гражданином которой является руководитель филиала (представительства) международной организации, иностранной некоммерческой неправительственной организации, в соответствии с Общероссийским классификатором стран мира.

40. В поле "Сведения о документе, удостоверяющем личность" указываются:

1) код вида документа, удостоверяющего личность руководителя филиала (представительства) международной организации, иностранной некоммерческой неправительственной организации, в соответствии со справочником "Виды документов, удостоверяющих личность налогоплательщика" (приложение N 3 к приложению N 21);

2) реквизиты документа, удостоверяющего личность (серия и номер документа, дата его выдачи, наименование органа, выдавшего документ), в соответствии с реквизитами документа, удостоверяющего личность руководителя филиала (представительства) международной организации, иностранной некоммерческой неправительственной организации. Поле "Код подразделения, выдавшего документ" заполняется только в отношении гражданина Российской Федерации - руководителя филиала (представительства) международной организации, иностранной некоммерческой неправительственной организации.

VII. Порядок заполнения страницы 006 Заявления

41. В поле "Реквизиты документа, подтверждающего регистрацию физического лица по месту жительства (месту пребывания) (заполняется в случае представления документа, удостоверяющего личность, отличного от паспорта)" указываются:

1) код вида документа, подтверждающего регистрацию руководителя филиала (представительства) международной организации, иностранной некоммерческой неправительственной организации по месту жительства (месту пребывания), в соответствии со справочником "Виды документов, удостоверяющих личность налогоплательщика" (приложение N 3 к приложению N 21);

2) реквизиты документа, подтверждающего регистрацию руководителя филиала (представительства) по месту жительства (месту пребывания) (регистрационный номер, дата выдачи, наименование органа, выдавшего документ), в соответствии с реквизитами документа, подтверждающего регистрацию руководителя филиала (представительства) международной организации, иностранной некоммерческой неправительственной организации по месту жительства (месту пребывания).

42. Поле "Адрес места жительства (места пребывания) в Российской Федерации", состоящее из одного знакоместа, заполняется путем проставления соответствующей цифры:

"1" - место жительства;

"2" - место пребывания.

Цифра "2" проставляется в случае отсутствия у руководителя филиала (представительства) международной организации, иностранной некоммерческой неправительственной организации регистрации по месту жительства.

Адрес места жительства в Российской Федерации (почтовый индекс, код региона, район, город, населенный пункт, улица (проспект, переулок и т.д.), номер дома (владения), номер корпуса (строения), номер квартиры) указывается в соответствии с паспортом гражданина Российской Федерации, видом на жительство или документом, подтверждающим регистрацию по месту жительства (если представлен документ, удостоверяющий личность, отличный от паспорта). При отсутствии места жительства в Российской Федерации указывается адрес места пребывания в соответствии с документом, подтверждающим регистрацию по месту пребывания. Цифровой код региона указывается в соответствии со справочником "Субъекты Российской Федерации" (приложение N 2 к приложению N 21).

При заполнении сведений о месте жительства (месте пребывания) руководителя филиала (представительства) международной организации, иностранной некоммерческой неправительственной организации для городов Москва и Санкт-Петербург поля "Район" и "Город" не заполняются.

43. В поле "Адрес места жительства в стране постоянного проживания иностранного гражданина" указывается адрес места жительства руководителя филиала (представительства) международной организации, иностранной некоммерческой неправительственной организации, не являющегося гражданином Российской Федерации, в стране постоянного проживания. Лицо без гражданства это поле не заполняет.

44. В поле "Код страны" указывается цифровой код страны, гражданином которой является руководитель филиала (представительства) международной организации, иностранной некоммерческой неправительственной организации, в соответствии с Общероссийским классификатором стран мира.

45. В разделе "Сведения о филиале (представительстве), внесенные в реестр филиалов и представительств международных организаций и иностранных некоммерческих неправительственных организаций" указываются:

1) дата внесения сведений о филиале (представительстве) в реестр филиалов и представительств международных организаций и иностранных некоммерческих неправительственных организаций;

2) реестровый номер, присвоенный филиалу (представительству) международной организации, иностранной некоммерческой неправительственной организации в Российской Федерации;

3) дата выдачи выписки из реестра филиалов и представительств международных организаций и иностранных некоммерческих неправительственных организаций.

Приложение N 25
к приказу ФНС России
от 13.02.2012 N ММВ-7-6/80@

ПОРЯДОК ЗАПОЛНЕНИЯ ФОРМЫ "ЗАЯВЛЕНИЕ ДИПЛОМАТИЧЕСКОГО ПРЕДСТАВИТЕЛЬСТВА О ПОСТАНОВКЕ НА УЧЕТ В НАЛОГОВОМ ОРГАНЕ"

I. Общие положения

1. Настоящий Порядок заполнения формы "Заявление дипломатического представительства о постановке на учет в налоговом органе" (далее - Заявление) разработан в соответствии с пунктом 5.1 статьи 84 Налогового кодекса Российской Федерации.

2. Заявление представляется дипломатическим представительством в Российской Федерации.

3. Общие требования к порядку заполнения Заявления аналогичны общим требованиям, приведенным в главе II приложения N 21 "Порядок заполнения формы "Заявление иностранной организации о постановке на учет в налоговом органе" (далее - приложение N 21).

II. Порядок заполнения страницы 001 Заявления

4. В поле "код налогового органа" указывается код налогового органа, в который представляется Заявление.

5. В поле "Полное наименование дипломатического представительства" указывается полное наименование дипломатического представительства, соответствующее наименованию, указанному в документах, на основании которых осуществляется деятельность в Российской Федерации.

6. В поле "Данное заявление составлено на" указывается количество страниц Заявления.

Например, в случае, если Заявление составлено на двух страницах, то в поле, состоящем из трех знакомест, проставляется соответствующая цифра следующим образом: "2--".

7. В поле "с приложением копии документа на" указывается количество листов копии документа, подтверждающего полномочия представителя дипломатического представительства.

8. В разделе "Достоверность и полноту сведений, указанных в настоящем заявлении, подтверждаю":

1) при указании лица, подтверждающего достоверность и полноту сведений, указанных в Заявлении, в поле, состоящем из одного знакоместа, проставляется соответствующая цифра:

"3" - руководитель организации (глава дипломатического представительства в Российской Федерации, имеющий документ о наделении его полномочиями подтверждать достоверность и полноту сведений, указанных в Заявлении);

"4" - представитель организации;

2) в поле "фамилия, имя, отчество полностью" указываются построчно фамилия, имя и отчество (при наличии) главы дипломатического представительства либо представителя дипломатического представительства, подтверждающего достоверность и полноту сведений, указанных в Заявлении;

3) в поле "ИНН" указывается ИНН физического лица, указанного в подпункте 2 настоящего пункта, имеющего документ, подтверждающий постановку на учет в налоговом органе (свидетельство о постановке на учет в налоговом органе), и использующего ИНН наряду с персональными данными;

4) в поле "Номер контактного телефона" указываются телефонный код, обеспечивающий телефонную связь, номер контактного телефона, по которому можно связаться с лицом, подтверждающим достоверность и полноту сведений в Заявлении. Номер телефона указывается без пробелов и прочерков;

5) в месте, отведенном для подписи, проставляется подпись лица, подтверждающего достоверность и полноту сведений, указанных в Заявлении;

6) в поле "Дата" указывается дата подписания Заявления;

7) в поле "Наименование документа, подтверждающего полномочия представителя" указывается наименование документа, подтверждающего полномочия представителя.

9. Раздел "Заполняется работником налогового органа" содержит сведения о коде способа представления Заявления (согласно приложению N 1 к приложению N 21), количестве страниц Заявления, количестве листов копии документа, приложенного к Заявлению, дате его представления, номере регистрации Заявления, фамилии и инициалах имени и отчества (при наличии) работника налогового органа, принявшего Заявление, его подпись.

10. Раздел "Сведения о постановке на учет в налоговом органе" заполняется работником налогового органа, и в нем указываются:

1) сведения о должности, фамилии и инициалах имени и отчества (при наличии) работника налогового органа, осуществившего постановку дипломатического представительства на учет, проставляется подпись работника;

2) присвоенные ИНН и код причины постановки на учет (КПП), дата постановки на учет дипломатического представительства, серия и номер свидетельства о постановке на учет в налоговом органе и дата его выдачи.

III. Порядок заполнения страницы 002 Заявления

11. В поле "Аккредитующее государство (код страны)" указывается цифровой код государства, аккредитующего дипломатическое представительство, в соответствии с Общероссийским классификатором стран мира.

12. В поле "Дата создания дипломатического представительства в Российской Федерации" указывается дата создания дипломатического представительства, указанная в документе, на основании которого дипломатическое представительство осуществляет деятельность в Российской Федерации.

13. В поле "Адрес места нахождения в Российской Федерации" указываются: почтовый индекс, код региона, район, город, населенный пункт, улица (проспект, переулок и т.д.), номер дома (владения), номер корпуса (строения), номер офиса. Цифровой код региона указывается в соответствии со справочником "Субъекты Российской Федерации" (приложение N 2 к приложению N 21).

При заполнении сведений о месте нахождения (адресе) дипломатического представительства в Российской Федерации для городов Москва и Санкт-Петербург поля "Район" и "Город" не заполняются.

14. В поле "Телефон (код города и номер)" указываются телефонный код, обеспечивающий телефонную связь, номер контактного телефона дипломатического представительства в Российской Федерации. Номер телефона указывается без пробелов и прочерков.

15. В поле "E-mail" указывается адрес электронной почты при осуществлении взаимодействия в электронном виде налоговых органов с должностными лицами дипломатического представительства в Российской Федерации.

Приложение N 26
к приказу ФНС России
от 13.02.2012 N ММВ-7-6/80@

ПОРЯДОК ЗАПОЛНЕНИЯ ФОРМЫ "ЗАЯВЛЕНИЕ ИНОСТРАННОЙ ОРГАНИЗАЦИИ О ПОСТАНОВКЕ НА УЧЕТ В НАЛОГОВОМ ОРГАНЕ В СВЯЗИ С ОТКРЫТИЕМ СЧЕТА В БАНКЕ"

I. Общие положения

1. Настоящий Порядок заполнения формы "Заявление иностранной организации о постановке на учет в налоговом органе в связи с открытием счета в банке" (далее - Заявление) разработан в соответствии с пунктом 5.1 статьи 84 Налогового кодекса Российской Федерации.

2. Заявление представляется филиалом иностранной организации, место нахождения которого за пределами Российской Федерации, международной организацией, иностранной некоммерческой неправительственной организацией или иной иностранной организацией (далее, за исключением пункта 6 настоящего Порядка - иностранные организации) в случае открытия счета в банке в Российской Федерации при отсутствии иных оснований для постановки на учет в налоговом органе.

3. Общие требования к порядку заполнения Заявления аналогичны общим требованиям, приведенным в главе II приложения N 21 "Порядок заполнения формы "Заявление иностранной организации о постановке на учет в налоговом органе" (далее - приложение N 21).

II. Порядок заполнения страницы 001 Заявления

4. В поле "ИНН" в верхней части каждой страницы Заявления указывается идентификационный номер налогоплательщика (ИНН) иностранной организации, присвоенный ей ранее при постановке на учет в налоговом органе по основаниям, предусмотренным Налоговым кодексом Российской Федерации, либо поле "ИНН" не заполняется в случае отсутствия ИНН.

ИНН указывается в соответствии с документом, подтверждающим постановку на учет в налоговом органе.

5. В поле "код налогового органа" указывается код налогового органа, в который представляется Заявление.

6. В поле "Прошу поставить на учет в связи с открытием счета в банке в Российской Федерации", состоящем из одного знакоместа, проставляется соответствующая цифра:

"1" - если Заявление представляется иностранной организацией (за исключением случаев, предусмотренных настоящим пунктом);

"2" - если Заявление представляется филиалом иностранной организации, место нахождения которого за пределами Российской Федерации;

"3" - если Заявление представляется иностранной некоммерческой неправительственной организацией;

"4" - если Заявление представляется международной организацией.

7. В поле "Полное наименование" указывается полное наименование иностранной организации, соответствующее наименованию, указанному в учредительных документах (или ином документе о создании филиала иностранной организации, место нахождения которого за пределами Российской Федерации).

8. В поле "Данное заявление составлено на" указывается количество страниц Заявления.

Например, в случае, если Заявление составлено на двух страницах, то в поле, состоящем из трех знакомест, проставляется соответствующая цифра следующим образом: "2--".

9. В поле "с приложением копии документа на" указывается количество листов копии документа, подтверждающего полномочия представителя иностранной организации.

10. В разделе "Достоверность и полноту сведений, указанных в настоящем заявлении, подтверждаю":

1) при указании лица, подтверждающего достоверность и полноту сведений, указанных в Заявлении, в поле, состоящем из одного знакоместа, проставляется соответствующая цифра:

"3" - руководитель организации;

"4" - представитель организации;

2) в поле "фамилия, имя, отчество полностью" указываются построчно фамилия, имя и отчество (при наличии) руководителя иностранной организации либо представителя, подтверждающего достоверность и полноту сведений, указанных в Заявлении;

3) в поле "ИНН" указывается идентификационный номер налогоплательщика (ИНН) физического лица, указанного в подпункте 2 настоящего пункта, имеющего документ, подтверждающий постановку на учет в налоговом органе (свидетельство о постановке на учет в налоговом органе), и использующего ИНН наряду с персональными данными;

4) в поле "Номер контактного телефона" указываются телефонный код, обеспечивающий телефонную связь, номер контактного телефона, по которому можно связаться с лицом, подтверждающим достоверность и полноту сведений в Заявлении. Номер телефона указывается без пробелов и прочерков;

5) в месте, отведенном для подписи, проставляется подпись лица, подтверждающего достоверность и полноту сведений, указанных в Заявлении;

6) в поле "Дата" указывается дата подписания Заявления;

7) в поле "Наименование документа, подтверждающего полномочия представителя" указывается наименование документа, подтверждающего полномочия представителя.

11. Раздел "Заполняется работником налогового органа" содержит сведения о коде способа представления Заявления (согласно приложению N 1 к приложению N 21), количестве страниц Заявления, количестве листов копии документа, приложенного к Заявлению, дате его представления, номере регистрации Заявления, фамилии и инициалах имени и отчества (при наличии) работника налогового органа, принявшего Заявление, его подпись.

12. Раздел "Сведения о постановке на учет в налоговом органе" заполняется работником налогового органа, и в нем указываются:

1) сведения о должности, фамилии и инициалах имени и отчества (при наличии) работника налогового органа, осуществившего постановку иностранной организации на учет, проставляется подпись работника;

2) присвоенные ИНН и код причины постановки на учет (КПП), дата постановки на учет иностранной организации, серия и номер свидетельства о постановке на учет в налоговом органе и дата его выдачи.

III. Порядок заполнения страницы 002 Заявления

13. В поле "Сокращенное наименование (если имеется)" указывается сокращенное наименование иностранной организации (если имеется), соответствующее наименованию, указанному в учредительных документах (или ином документе о создании филиала иностранной организации, место нахождения которого за пределами Российской Федерации).

14. В поле "Страна регистрации (инкорпорации) (код страны)" указывается цифровой код страны регистрации (инкорпорации) иностранной организации в соответствии с Общероссийским классификатором стран мира.

15. В поле "Полный адрес в стране регистрации (инкорпорации)" указывается полный адрес иностранной организации в стране регистрации (инкорпорации), соответствующий адресу, указанному в учредительных документах (или ином документе о создании филиала иностранной организации, место нахождения которого за пределами Российской Федерации).

16. В поле "Организационно-правовая форма в стране регистрации (инкорпорации)", состоящем из одного знакоместа, проставляется соответствующая цифра:

"1" - акционерное общество;

"2" - полное товарищество;

"3" - некоммерческая организация;

"4" - государственное учреждение (организация);

"5" - личная компания;

"6" - другое (указать).

В случае, если проставлена цифра "6", то в пустом поле, состоящем из 120 знакомест, указывается иная организационно-правовая форма иностранной организации в стране регистрации (инкорпорации).

17. В поле "Наименование регистрирующего органа" указывается наименование органа в стране регистрации (инкорпорации), зарегистрировавшего иностранную организацию.

18. В поле "Регистрационный номер" указывается регистрационный номер, присвоенный иностранной организации в стране регистрации (инкорпорации).

19. В поле "Код налогоплательщика в стране регистрации (инкорпорации) или аналог (если имеется)" указывается код налогоплательщика (если имеется), присвоенный иностранной организации в стране регистрации (инкорпорации) и указанный в справке налогового органа страны происхождения иностранной организации о ее регистрации в качестве налогоплательщика в этой стране.

20. В поле "Особенности режима регистрации (инкорпорации) (если имеются)", состоящем из одного знакоместа, проставляется соответствующая цифра:

"1" - в особой экономической зоне;

"2" - в офшорной юрисдикции;

"3" - другое (указать).

В случае, если проставлена цифра "3", то в пустом поле, состоящем из 80 знакомест, указывается иной режим регистрации (инкорпорации) иностранной организации.

IV. Порядок заполнения страницы 003 Заявления

21. В поле "Наименование банка" указывается наименование банка (филиала банка) в Российской Федерации, в котором иностранной организации открывается счет в рублях или в иностранной валюте.

22. В полях "ИНН" и "КПП" указываются ИНН и КПП банка (филиала банка) в Российской Федерации, в котором иностранной организации открывается счет.

23. В поле "Адрес места нахождения" указываются: почтовый индекс, код региона, район, город, населенный пункт, улица (проспект, переулок и т.д.), номер дома (владения), номер корпуса (строения), номер офиса банка (филиала банка) в Российской Федерации. Цифровой код региона указывается в соответствии со справочником "Субъекты Российской Федерации" (приложение N 2 к приложению N 22).

При заполнении сведений о месте нахождения (адресе) банка (филиала банка) в Российской Федерации для городов Москва и Санкт-Петербург поля "Район" и "Город" не заполняются.

Приложение N 27
к приказу ФНС России
от 13.02.2012 N ММВ-7-6/80@

ПОРЯДОК ЗАПОЛНЕНИЯ ФОРМЫ "ЗАЯВЛЕНИЕ ИНОСТРАННОЙ ОРГАНИЗАЦИИ О СНЯТИИ С УЧЕТА В НАЛОГОВОМ ОРГАНЕ"

I. Общие положения

1. Настоящий Порядок заполнения формы "Заявление иностранной организации о снятии с учета в налоговом органе" (далее - Заявление) разработан в соответствии с пунктом 5.1 статьи 84 Налогового кодекса Российской Федерации.

2. Заявление представляется филиалом иностранной организации, место нахождения которого за пределами Российской Федерации, и иной иностранной организацией, осуществляющими деятельность в Российской Федерации через обособленные подразделения (в том числе в соответствии с пунктом 9 статьи 306 Налогового кодекса Российской Федерации), международной организацией, иностранной некоммерческой неправительственной организацией, осуществляющими деятельность через филиалы (представительства), международной организацией, созданной в Российской Федерации, дипломатическим представительством (далее, за исключением пункта 6 настоящего Порядка - иностранные организации) в случае прекращения деятельности в Российской Федерации, а также на территориях за пределами Российской Федерации, на которых Российская Федерация осуществляет юрисдикцию.

3. Общие требования к порядку заполнения Заявления аналогичны общим требованиям, приведенным в главе II приложения N 21 "Порядок заполнения формы "Заявление иностранной организации о постановке на учет в налоговом органе" (далее - приложение N 21).

II. Порядок заполнения страницы 001 Заявления

4. В полях "ИНН", "КПП" в верхней части каждой страницы Заявления указываются идентификационный номер налогоплательщика (ИНН) и код причины постановки на учет (КПП) иностранной организации, присвоенные ей при постановке на учет в налоговом органе по основаниям, предусмотренным Налоговым кодексом Российской Федерации.

ИНН и КПП указываются в соответствии с документом, подтверждающим постановку на учет в налоговом органе.

5. В поле "код налогового органа" указывается код налогового органа, в который представляется Заявление.

6. В поле "Прошу снять с учета в связи с прекращением деятельности в Российской Федерации", состоящем из одного знакоместа, проставляется соответствующая цифра:

"1" - если Заявление представляется иностранной организацией (за исключением случаев, предусмотренных настоящим пунктом);

"2" - если Заявление представляется филиалом иностранной организации, место нахождения которого за пределами Российской Федерации;

"3" - если Заявление представляется иностранной некоммерческой неправительственной организацией;

"4" - если Заявление представляется международной организацией;

"5" - если Заявление представляется дипломатическим представительством.

7. В поле "Полное наименование" указывается полное наименование иностранной организации.

8. В поле "Сокращенное наименование (если имеется)" указывается сокращенное наименование иностранной организации (если имеется).

9. В поле "Данное заявление составлено на" указывается количество страниц Заявления.

Например, в случае, если Заявление составлено на двух страницах, то в поле, состоящем из трех знакомест, проставляется соответствующая цифра следующим образом: "2--".

10. В поле "с приложением копии документа на" указывается количество листов копии документа, подтверждающего полномочия представителя иностранной организации.

11. В разделе "Достоверность и полноту сведений, указанных в настоящем заявлении, подтверждаю":

1) при указании лица, подтверждающего достоверность и полноту сведений, указанных в Заявлении, в поле, состоящем из одного знакоместа, проставляется соответствующая цифра:

"3" - руководитель организации;

"4" - представитель организации;

2) в поле "фамилия, имя, отчество полностью" указываются построчно фамилия, имя и отчество (при наличии) руководителя иностранной организации либо представителя иностранной организации, подтверждающего достоверность и полноту сведений, указанных в Заявлении;

3) в поле "ИНН" указывается ИНН физического лица, указанного в подпункте 2 настоящего пункта, имеющего документ, подтверждающий постановку на учет в налоговом органе (свидетельство о постановке на учет в налоговом органе), и использующего ИНН наряду с персональными данными;

4) в поле "Номер контактного телефона" указываются телефонный код, обеспечивающий телефонную связь, номер контактного телефона, по которому можно связаться с лицом, подтверждающим достоверность и полноту сведений в Заявлении. Номер телефона указывается без пробелов и прочерков;

5) в месте, отведенном для подписи, проставляется подпись лица, подтверждающего достоверность и полноту сведений, указанных в Заявлении;

6) в поле "Дата" указывается дата подписания Заявления;

7) в поле "Наименование документа, подтверждающего полномочия представителя" указывается наименование документа, подтверждающего полномочия представителя.

12. Раздел "Заполняется работником налогового органа" содержит сведения о коде способа представления Заявления (согласно приложению N 1 к приложению N 21), количестве страниц Заявления, количестве листов копии документа, приложенного к Заявлению, дате его представления, номере регистрации Заявления, фамилии и инициалах имени и отчества (при наличии) работника налогового органа, принявшего Заявление, его подпись.

13. Раздел "Сведения о снятии с учета в налоговом органе" заполняется работником налогового органа, и в нем указываются:

1) сведения о должности, фамилии и инициалах имени и отчества (при наличии) работника налогового органа, осуществившего снятие иностранной организации с учета, проставляется подпись работника;

2) дата снятия с учета иностранной организации.

III. Порядок заполнения страницы 002 Заявления

14. В поле "Страна регистрации (инкорпорации) (код страны)" указывается цифровой код страны регистрации (инкорпорации) иностранной организации в соответствии с Общероссийским классификатором стран мира.

15. В поле "Адрес места нахождения в Российской Федерации" указываются: почтовый индекс, код региона, район, город, населенный пункт, улица (проспект, переулок и т.д.), номер дома (владения), номер корпуса (строения), номер офиса. Цифровой код региона указывается в соответствии со справочником "Субъекты Российской Федерации" (приложение N 2 к приложению N 21).

При заполнении сведений о месте нахождения (адресе) в Российской Федерации для городов Москва и Санкт-Петербург поля "Район" и "Город" не заполняются.

16. В поле "Свидетельство о постановке на учет" указываются серия и номер свидетельства о постановке на учет в налоговом органе, дата постановки на учет иностранной организации в налоговом органе по месту осуществления деятельности в Российской Федерации.

Приложение N 28
к приказу ФНС России
от 13.02.2012 N ММВ-7-6/80@

ПОРЯДОК ЗАПОЛНЕНИЯ ФОРМЫ "УВЕДОМЛЕНИЕ ИНОСТРАННОЙ ОРГАНИЗАЦИИ О ВЫБОРЕ НАЛОГОВОГО ОРГАНА ДЛЯ ПОСТАНОВКИ НА УЧЕТ ИНОСТРАННОЙ ОРГАНИЗАЦИИ ПО МЕСТУ НАХОЖДЕНИЯ ОДНОГО ИЗ ЕЕ ОБОСОБЛЕННЫХ ПОДРАЗДЕЛЕНИЙ, НАХОДЯЩИХСЯ В ОДНОМ МУНИЦИПАЛЬНОМ ОБРАЗОВАНИИ, ГОРОДАХ ФЕДЕРАЛЬНОГО ЗНАЧЕНИЯ МОСКВЕ И САНКТ-ПЕТЕРБУРГЕ НА ТЕРРИТОРИЯХ, ПОДВЕДОМСТВЕННЫХ РАЗНЫМ НАЛОГОВЫМ ОРГАНАМ"

I. Общие положения

1. Настоящий Порядок заполнения формы "Уведомление иностранной организации о выборе налогового органа для постановки на учет иностранной организации по месту нахождения одного из ее обособленных подразделений, находящихся в одном муниципальном образовании, городах федерального значения Москве и Санкт-Петербурге на территориях, подведомственных разным налоговым органам" (далее - Уведомление) разработан в соответствии с пунктом 5.1 статьи 84 Налогового кодекса Российской Федерации.

2. Уведомление представляется филиалом иностранной организации, место нахождения которого за пределами Российской Федерации, и иной иностранной организацией, осуществляющими деятельность через обособленные подразделения, международной организацией, иностранной некоммерческой неправительственной организацией, осуществляющими деятельность через филиалы (представительства), международной организацией, созданной в Российской Федерации (далее - иностранные организации), в случае выбора налогового органа для постановки на учет по месту нахождения одного из обособленных подразделений иностранной организации, определяемого иностранной организацией самостоятельно, если несколько обособленных подразделений иностранной организации находятся в одном муниципальном образовании, городах федерального значения Москве или Санкт-Петербурге на территориях, подведомственных разным налоговым органам.

В случае постановки на учет в выбранном налоговом органе нового обособленного подразделения иностранной организацией представляется также Сообщение иностранной организации об открытии обособленного подразделения по форме 11НП-Учет.

3. Общие требования к порядку заполнения Уведомления аналогичны общим требованиям, приведенным в главе II приложения N 21 "Порядок заполнения формы "Заявление иностранной организации о постановке на учет в налоговом органе" (далее - приложение N 21).

II. Порядок заполнения страницы 001 Уведомления

4. В поле "ИНН" в верхней части каждой страницы Уведомления указывается идентификационный номер налогоплательщика (ИНН) иностранной организации, присвоенный ей при постановке на учет в налоговом органе по основаниям, предусмотренным Налоговым кодексом Российской Федерации, либо поле "ИНН" не заполняется в случае отсутствия ИНН.

ИНН указывается в соответствии с документом, подтверждающим постановку на учет в налоговом органе.

5. В поле "код налогового органа" указывается код выбранного налогового органа, в который представляется Уведомление.

6. В поле "Иностранная организация" указывается полное наименование иностранной организации.

7. В поле "Сообщает о выборе налогового органа" указывается код выбранного налогового органа для постановки на учет иностранной организации по месту нахождения обособленных подразделений, указанных в Уведомлении.

8. В поле "Количество обособленных подразделений" указывается количество обособленных подразделений, в отношении которых представляется Уведомление.

Например, в случае, если количество обособленных подразделений "2", то в поле, состоящем из четырех знакомест, проставляется соответствующая цифра следующим образом: "2---".

9. Для выбора указанного в настоящем Уведомлении налогового органа для постановки на учет иностранной организации по месту нахождения вновь создаваемых обособленных подразделений после подачи Уведомления, в поле, состоящем из одного знакоместа, проставляется соответствующая цифра:

"1" - да;

"2" - нет.

10. В поле "Данное уведомление составлено на" указывается количество страниц Уведомления.

11. В поле "с приложением копии документа на" указывается количество листов копии документа, подтверждающего полномочия представителя иностранной организации.

12. В разделе "Достоверность и полноту сведений, указанных в настоящем уведомлении, подтверждаю":

1) при указании лица, подтверждающего достоверность и полноту сведений, указанных в Уведомлении, в поле, состоящем из одного знакоместа, проставляется соответствующая цифра:

"3" - руководитель организации;

"4" - представитель организации;

2) в поле "фамилия, имя, отчество полностью" указываются построчно фамилия, имя и отчество (при наличии) руководителя иностранной организации либо представителя иностранной организации, подтверждающего достоверность и полноту сведений, указанных в Уведомлении;

3) в поле "ИНН" указывается ИНН физического лица, указанного в подпункте 2 настоящего пункта, имеющего документ, подтверждающий постановку на учет в налоговом органе (свидетельство о постановке на учет в налоговом органе), и использующего ИНН наряду с персональными данными;

4) в поле "Номер контактного телефона" указываются телефонный код, обеспечивающий телефонную связь, номер контактного телефона, по которому можно связаться с лицом, подтверждающим достоверность и полноту сведений в Уведомлении. Номер телефона указывается без пробелов и прочерков;

5) в месте, отведенном для подписи, проставляется подпись лица, подтверждающего достоверность и полноту сведений, указанных в Уведомлении;

6) в поле "Дата" указывается дата подписания Уведомления;

7) в поле "Наименование документа, подтверждающего полномочия представителя" указывается наименование документа, подтверждающего полномочия представителя.

13. Раздел "Заполняется работником налогового органа" содержит сведения о коде способа представления Уведомления (согласно приложению N 1 к приложению N 21), количестве страниц Уведомления, количестве листов копии документа, приложенного к Уведомлению, дате его представления, номере регистрации Уведомления, фамилии и инициалах имени и отчества (при наличии) работника налогового органа, принявшего Уведомление, его подпись.

III. Порядок заполнения страницы 002 Уведомления

14. В поле "Сокращенное наименование (если имеется)" указывается сокращенное наименование иностранной организации (если имеется).

15. В поле "Страна регистрации (инкорпорации) (код страны)" указывается цифровой код страны регистрации (инкорпорации) иностранной организации в соответствии с Общероссийским классификатором стран мира.

16. В поле "Регистрационный номер" указывается регистрационный номер, присвоенный иностранной организации в стране регистрации (инкорпорации).

17. В поле "Код налогоплательщика в стране регистрации (инкорпорации) или аналог (если имеется)" указывается код налогоплательщика (если имеется), присвоенный иностранной организации в стране регистрации (инкорпорации).

IV. Порядок заполнения страницы "Сведения об обособленном подразделении иностранной организации" Уведомления

18. Страница "Сведения об обособленном подразделении иностранной организации" заполняется отдельно по каждому обособленному подразделению иностранной организации, в отношении которых представляется Уведомление.

19. В поле "Стр." указывается номер страницы.

20. В поле "КПП (при наличии)" указывается код причины постановки на учет (КПП), присвоенный ранее иностранной организации при постановке на учет в налоговом органе по месту нахождения обособленного подразделения.

21. В поле "Наименование (при наличии)" указывается наименование обособленного подразделения (при наличии) иностранной организации.

22. При заполнении поля "Адрес места нахождения обособленного подразделения в Российской Федерации" указываются: почтовый индекс, код региона, район, город, населенный пункт, улица (проспект, переулок и т.д.), номер дома (владения), номер корпуса (строения), номер офиса. Цифровой код региона указывается в соответствии со справочником "Субъекты Российской Федерации" (приложение N 2 к приложению N 21).

При заполнении сведений о месте нахождения (адресе) обособленного подразделения иностранной организации в Российской Федерации для городов Москва и Санкт-Петербург поля "Район" и "Город" не заполняются.

23. В поле "Телефон (код города и номер)" указываются телефонный код, обеспечивающий телефонную связь, номер контактного телефона обособленного подразделения иностранной организации в Российской Федерации. Номер телефона указывается без пробелов и прочерков.

24. В поле "E-mail" указывается адрес электронной почты при осуществлении взаимодействия в электронном виде налоговых органов с должностными лицами обособленного подразделения иностранной организации в Российской Федерации.

25. В поле "Достоверность и полноту сведений, указанных в настоящем уведомлении, подтверждаю" проставляется подпись лица, подтверждающего достоверность и полноту сведений, указанных в Уведомлении, сведения о котором указаны на странице 001 Уведомления.

Приложение N 29
к приказу ФНС России
от 13.02.2012 N ММВ-7-6/80@

ФОРМАТ ЗАЯВЛЕНИЯ ИНОСТРАННОЙ ОРГАНИЗАЦИИ ОБ ИЗМЕНЕНИЯХ В РАНЕЕ СООБЩЕННЫХ В НАЛОГОВЫЙ ОРГАН СВЕДЕНИЯХ

(в ред. Приказа ФНС РФ от 24.04.2013 N ММВ-7-6/155@)

I. ОБЩИЕ СВЕДЕНИЯ

1. Настоящий формат описывает требования к XML файлам передачи в налоговые органы заявления иностранной организации об изменениях в ранее сообщенных в налоговый орган сведениях в электронной форме (далее - файл обмена).

2. Номер версии настоящего формата 5.01, часть DXXX.

II. ОПИСАНИЕ ФАЙЛА ОБМЕНА

3. Имя файла обмена должно иметь следующий вид:

R_T_A_K_O_GGGGMMDD_N, где:

R_T - префикс, принимающий значение UT_ZIOIZSVNO;

A_K - идентификатор получателя информации, где: A - идентификатор получателя, которому направляется файл обмена, K - идентификатор конечного получателя, для которого предназначена информация из данного файла обмена <1>. Каждый из идентификаторов (A и K) имеет вид для налоговых органов - четырехразрядный код (код налогового органа в соответствии с классификатором "Система обозначения налоговых органов" (СОНО);

<1> Передача файла от отправителя к конечному получателю (K) может осуществляться в несколько этапов через другие налоговые органы, осуществляющие передачу файла на промежуточных этапах, которые обозначаются идентификатором A. В случае передачи файла от отправителя к конечному получателю при отсутствии налоговых органов, осуществляющих передачу на промежуточных этапах, значения идентификаторов A и K совпадают. Для файлов, представляемых налогоплательщиками в налоговый орган, идентификатор конечного получателя в имени файла K должен совпадать со значением атрибута "Код налогового органа" (КодНО) в представляемом файле обмена.

O - идентификатор отправителя информации, имеет вид:

для организаций - девятнадцатиразрядный код (идентификационный номер налогоплательщика (далее - ИНН) и код причины постановки на учет (далее - КПП) организации (обособленного подразделения);

для физических лиц - двенадцатиразрядный код (ИНН физического лица, при наличии. При отсутствии ИНН - последовательность из двенадцати нулей);

GGGG - год формирования передаваемого файла, MM - месяц, DD - день;

N - идентификационный номер файла (длина - от 1 до 36 знаков. Идентификационный номер файла должен обеспечивать уникальность файла).

Расширение имени файла - xml. Расширение имени файла может указываться как строчными, так и прописными буквами.

Параметры первой строки файла обмена

Первая строка XML файла должна иметь следующий вид:

<?xml version="1.0" encoding="windows-1251"?>

Имя файла, содержащего XML схему файла обмена, должно иметь следующий вид:

UT_ZIOIZSVNO_1_530_00_05_01_xx, где xx - номер версии схемы.

Расширение имени файла - xsd.

XML схема файла обмена приводится отдельным файлом и размещается на сайте Федеральной налоговой службы.

4. Логическая модель файла обмена представлена в виде диаграммы структуры файла обмена на рисунке 1 настоящего формата. Элементами логической модели файла обмена являются элементы и атрибуты XML файла. Перечень структурных элементов логической модели файла обмена и сведения о них приведены в таблицах 4.1 - 4.25 настоящего формата.

Для каждого структурного элемента логической модели файла обмена приводятся следующие сведения:

наименование элемента. Приводится полное наименование элемента <1>;

<1> В строке таблицы могут быть описаны несколько элементов, наименования которых разделены символом "'". Такая форма записи применяется в случае возможного наличия в файле обмена только одного элемента из описанных в этой строке.

сокращенное наименование (код) элемента. Приводится сокращенное наименование элемента. Синтаксис сокращенного наименования должен удовлетворять спецификации XML;

признак типа элемента. Может принимать следующие значения: "С" - сложный элемент логической модели (содержит вложенные элементы), "П" - простой элемент логической модели, реализованный в виде элемента XML файла, "А" - простой элемент логической модели, реализованный в виде атрибута элемента XML файла. Простой элемент логической модели не содержит вложенные элементы;

формат элемента. Формат элемента представляется следующими условными обозначениями: T - символьная строка; N - числовое значение (целое или дробное).

Формат символьной строки указывается в виде T(n-k) или T(=k), где: n - минимальное количество знаков, k - максимальное количество знаков, символ "-" - разделитель, символ "=" означает фиксированное количество знаков в строке. В случае, если минимальное количество знаков равно 0, формат имеет вид T(0-k). В случае, если максимальное количество знаков неограниченно, формат имеет вид T(n-).

Формат числового значения указывается в виде N(m.k), где: m - максимальное количество знаков в числе, включая знак (для отрицательного числа), целую и дробную часть числа без разделяющей десятичной точки, k - максимальное число знаков дробной части числа. Если число знаков дробной части числа равно 0 (т.е. число целое), то формат числового значения имеет вид N(m).

Для простых элементов, являющихся базовыми в XML (определенными в http://www.w3.org/TR/xmlschema-0), например, элемент с типом "date", поле "Формат элемента" не заполняется. Для таких элементов в поле "Дополнительная информация" указывается тип базового элемента;

признак обязательности элемента определяет обязательность наличия элемента (совокупности наименования элемента и его значения) в файле обмена. Признак обязательности элемента может принимать следующие значения: "О" - наличие элемента в файле обмена обязательно; "Н" - наличие элемента в файле обмена необязательно, т.е. элемент может отсутствовать. Если элемент принимает ограниченный перечень значений (по классификатору, кодовому словарю и т.п.), то признак обязательности элемента дополняется символом "К". Например: "ОК". В случае, если количество реализаций элемента может быть более одной, то признак обязательности элемента дополняется символом "М". Например: "НМ", "ОКМ".

К вышеперечисленным признакам обязательности элемента может добавляться значение "У" в случае описания в XML схеме условий, предъявляемых к элементу в файле обмена, описанных в графе "Дополнительная информация". Например: "НУ", "ОКУ";

дополнительная информация содержит, при необходимости, требования к элементу файла обмена, не указанные ранее. Для сложных элементов указывается ссылка на таблицу, в которой описывается состав данного элемента. Для элементов, принимающих ограниченный перечень значений из классификатора (кодового словаря и т.п.), указывается соответствующее наименование классификатора (кодового словаря и т.п.) или приводится перечень возможных значений. Для классификатора (кодового словаря и т.п.) может указываться ссылка на его местонахождение. Для элементов, использующих пользовательский тип данных, указывается наименование типового элемента.

Рисунок 1. Диаграмма структуры файла обмена

Таблица 4.1

Файл обмена (Файл)

Наименование элемента Сокращенное наименование (код) элемента Признак типа элемента Формат элемента Признак обязательности элемента Дополнительная информация
Идентификатор файла ИдФайл А T(1-100) ОУ Содержит (повторяет) имя сформированного файла (без расширения)
Версия программы, с помощью которой сформирован файл ВерсПрог А T(1-40) О  
Версия формата ВерсФорм А T(1-5) О Принимает значение: 5.01
Состав и структура документа Документ С   О Состав элемента представлен в табл. 4.2

Таблица 4.2

Состав и структура документа (Документ)

Наименование элемента Сокращенное наименование (код) элемента Признак типа элемента Формат элемента Признак обязательности элемента Дополнительная информация
Код формы отчетности по КНД КНД А T(=7) ОК Типовой элемент <КНДТип>.
Принимает значение: 1113030
Дата формирования документа ДатаДок А T(=10) О Типовой элемент <ДатаТип>.
Дата в формате ДД.ММ.ГГГГ
Код налогового органа КодНО А T(=4) ОК Типовой элемент <СОНОТип>.
Значение выбирается в соответствии с классификатором "Система обозначений налоговых органов"
Сведения о заявителе СвНП С   О Состав элемента представлен в табл. 4.3
Сведения о лице, подписавшем документ Подписант С   О Состав элемента представлен в табл. 4.5
Заявление иностранной организации об изменениях в ранее сообщенных в налоговый орган сведениях ЗВЛИОИЗМСВ С   О Состав элемента представлен в табл. 4.7

Таблица 4.3

Сведения о заявителе (СвНП)

Наименование элемента Сокращенное наименование (код) элемента Признак типа элемента Формат элемента Признак обязательности элемента Дополнительная информация
Заявитель - иностранная организация НПЮЛ С   О Состав элемента представлен в табл. 4.4

Таблица 4.4

Заявитель - иностранная организация (НПЮЛ)

Наименование элемента Сокращенное наименование (код) элемента Признак типа элемента Формат элемента Признак обязательности элемента Дополнительная информация
Полное наименование организации-заявителя НаимОрг А T(1-1000) О  
ИНН организации-заявителя ИННЮЛ А T(=10) О Типовой элемент <ИННЮЛТип>
КПП организации-заявителя КПП А T(=9) О Типовой элемент <КППТип>

Таблица 4.5

Сведения о лице, подписавшем документ (Подписант)

Наименование элемента Сокращенное наименование (код) элемента Признак типа элемента Формат элемента Признак обязательности элемента Дополнительная информация
Признак лица, подписавшего документ ПрПодп А T(=1) ОК Принимает значение:
3 - руководитель организации |
4 - представитель организации
ИНН физического лица ИННФЛ А T(=12) Н Типовой элемент <ИННФЛТип>
Номер контактного телефона Тлф А T(1-20) Н  
Фамилия, имя, отчество ФИО С   О Типовой элемент <ФИОТип>.
Состав элемента представлен в табл. 4.25
Сведения о представителе СвПред С   НУ Состав элемента представлен в табл. 4.6. Элемент обязателен для <ПрПодп> = 4

Таблица 4.6

Сведения о представителе (СвПред)

Наименование элемента Сокращенное наименование (код) элемента Признак типа элемента Формат элемента Признак обязательности элемента Дополнительная информация
Наименование документа, подтверждающего полномочия представителя НаимДок А T(1-120) О  

Таблица 4.7

Заявление иностранной организации об изменениях в ранее сообщенных в налоговый орган сведениях (ЗВЛИОИЗМСВ)

Наименование элемента Сокращенное наименование (код) элемента Признак типа элемента Формат элемента Признак обязательности элемента Дополнительная информация
Изменение сведений об иностранной организации ИзмСвИнОрг С   О Состав элемента представлен в табл. 4.8
Изменение сведений об обслуживающем банке в стране регистрации (инкорпорации) ИзмСвБанк С   О Состав элемента представлен в табл. 4.11
Изменение сведений о видах экономической деятельности в Российской Федерации ИзмСвВЭД С   О Состав элемента представлен в табл. 4.13
Изменение сведений об обособленном подразделении ИзмСведОП С   О Состав элемента представлен в табл. 4.15
Изменение сведений о руководителе обособленного подразделения (международной организации, созданной в Российской Федерации) ИзмСведРукОП С   О Состав элемента представлен в табл. 4.17

Таблица 4.8

Изменение сведений об иностранной организации (ИзмСвИнОрг)

Наименование элемента Сокращенное наименование (код) элемента Признак типа элемента Формат элемента Признак обязательности элемента Дополнительная информация
Признак изменения сведений об иностранной организации ПрИзмСвИнОрг А T(=1) ОК Принимает значение:
0 - изменений нет |
1 - изменения присутствуют
Дача внесения изменений ДатаВнИзм А T(=10) Н Типовой элемент <ДатаТип>.
Дата в формате ДД.ММ.ГГГГ.
Элемент обязателен при <ПрИзмСвИнОрг> = 1
Сведения об иностранной организации СвИнОрг С   Н Состав элемента представлен в табл. 4.9.
Элемент обязателен при <ПрИзмСвИнОрг> = 1

Таблица 4.9

Сведения об иностранной организации (СвИнОрг)

Наименование элемента Сокращенное наименование (код) элемента Признак типа элемента Формат элемента Признак обязательности элемента Дополнительная информация
Сокращенное наименование организации НаимЮЛСокр А T(1-255) Н  
Страна регистрации (инкорпорации) СтрРег А T(=3) ОК Типовой элемент <ОКСМТип>.
Значение выбирается в соответствии с Общероссийским классификатором стран мира
Полный адрес в стране регистрации (инкорпорации) (кроме Российской Федерации) АдрСтрРег А T(1-254) О  
Организационно-правовая форма в стране регистрации (инкорпорации) КодОПФРег А T(=1) ОК Принимает значение:
1 - акционерное общество |
2 - полное товарищество |
3 - некоммерческая организация |
4 - государственное учреждение (организация) |
5 - личная компания |
6 - другое
Наименование организационно-правовой формы в стране регистрации (инкорпорации) НаимОПФРег А T(1-128) Н Элемент обязателен для <КодОПФРег> = 6
Наименование регистрирующего органа НаимРегОрг А T(1-254) О  
Регистрационный номер РегНомер А T(1-50) О  
Код налогоплательщика в стране регистрации (инкорпорации) или аналог КодНПРег А T(1-50) Н  
Особенности режима регистрации (инкорпорации) КодРежРег А T(=1) НК Принимает значение:
1 - в особой экономической зоне |
2 - в офшорной юрисдикции |
3 - другое
Наименование особенности режима регистрации (инкорпорации) НаимРежРег А T(1-80) Н Элемент обязателен при <КодРежРег> = 3
Размер уставного капитала УстКап А N(18) О  
Код валюты КодВалют А T(=3) ОК Типовой элемент <ОКВТип>. Значение выбирается в соответствии с общероссийским классификатором валют
Адрес места осуществления деятельности в Российской Федерации |
Сведения об адресе места осуществления деятельности
АдрДеятРФ СвАдрДеят С
С
  Н
Н
Типовой элемент <АдрРФТип>.
Состав элемента представлен и табл. 4.24 Состав элемента представлен в табл. 4.10
Контактные данные Контакт С   Н Типовой элемент <КонтактТип>. Состав элемента представлен в табл. 4.22

Таблица 4.10

Сведения об адресе места осуществления деятельности (СвАдрДеят)

Наименование элемента Сокращенное наименование (код) элемента Признак типа элемента Формат элемента Признак обязательности элемента Дополнительная информация
Признак адреса места осуществления деятельности ПрАдрДеят А T(=1) ОК Принимает значение:
1 - территориальное море Российской Федерации |
2 - континентальный шельф Российской Федерации |
3 - исключительная экономическая зона Российской Федерации|
4 - территория за пределами Российской Федерации, на которой Российская Федерация обладает суверенными правами, осуществляет юрисдикцию (иной район, участок морского дна, территория, арендуемая у иностранного государства или используемая на основании международного договора Российской Федерации)
Адрес места осуществления деятельности АдрДеят А T(1-1000) О  

Таблица 4.11

Изменение сведений об обслуживающем банке в стране регистрации (инкорпорации) (ИзмСвБанк)

Наименование элемента Сокращенное наименование (код) элемента Признак типа элемента Формат элемента Признак обязательности элемента Дополнительная информация
Признак изменения сведений об обслуживающем банке в стране регистрации (инкорпорации) ПрИзмСвБанк А T(=1) ОК Принимает значение:
0 - изменений нет |
1 - изменения присутствуют
Дата внесения изменений ДатаВнИзм А T(=10) Н Типовой элемент <ДатаТип>.
Дата в формате ДД.ММ.ГГГГ.
Элемент обязателен при <ПрИзмСвИнОрг> = 1
Сведения об обслуживающем банке в стране регистрации (инкорпорации) СвОбслБанк С   Н Состав элемента представлен в табл. 4.12.
Элемент обязателен при <ПрИзмСвБанк> = 1

Таблица 4.12

Сведения об обслуживающем банке в стране регистрации (инкорпорации) (СвОбслБанк)

Наименование элемента Сокращенное наименование (код) элемента Признак типа элемента Формат элемента Признак обязательности элемента Дополнительная информация
Наименование банка НаимБанк А T(1-1000) О  
СВИФТ код СВИФТ А T(1-11) Н  
Номер текущего счета НомТекСчет А T(1-20) О  

Таблица 4.13

Изменение сведений о видах экономической деятельности в Российской Федерации (ИзмСвВЭД)

Наименование элемента Сокращенное наименование (код) элемента Признак типа элемента Формат элемента Признак обязательности элемента Дополнительная информация
Признак изменения сведений о видах экономической деятельности в Российской Федерации ПрИзмСвВЭД А T(=1) ОК Принимает значение:
0 - изменений нет |
1 - изменения присутствуют
Дата внесения изменений ДатаВнИзм А T(=10) Н Типовой элемент <ДатаТип>.
Дата в формате ДД.ММ.ГГГГ.
Элемент обязателен при <ПрИзмСвИнОрг> = 1
Сведения о видах экономической деятельности в Российской Федерации СвВЭД С   Н Состав элемента представлен в табл. 4.14.
Элемент обязателен при <ПрИзмСвВЭД> = 1

Таблица 4.14

Сведения о видах экономической деятельности в Российской Федерации (СвВЭД)

Наименование элемента Сокращенное наименование (код) элемента Признак типа элемента Формат элемента Признак обязательности элемента Дополнительная информация
Код основного вида экономической деятельности в Российской Федерации ОКВЭД_Осн А T(4-8) ОК Типовой элемент <ОКВЭДТип>.
Значение выбирается в соответствии с общероссийским классификатором видов экономической деятельности
Коды иных видов экономической деятельности в Российской Федерации ОКВЭД_Ин П T(4-8) НКМ Типовой элемент <ОКВЭДТип>.
Значение выбирается в соответствии с общероссийским классификатором видов экономической деятельности

Таблица 4.15

Изменение сведений об обособленном подразделении (ИзмСведОП)

Наименование элемента Сокращенное наименование (код) элемента Признак типа элемента Формат элемента Признак обязательности элемента Дополнительная информация
Признак изменения сведений об обособленном подразделении ПрИзмСвОП А T(=1) ОК Принимает значение:
0 - изменений нет |
1 - изменения присутствуют
Дата внесения изменений ДатаВнИзм А T(=10) Н Типовой элемент <ДатаТип>.
Дата в формате ДД.ММ.ГГГГ. Элемент обязателен при <ПрИзмСвИнОрг> = 1
Сведения об обособленном подразделении иностранной организации, о филиале (представительстве) международной организации, иностранной некоммерческой неправительственной организации СведОП С   Н Состав элемента представлен в табл. 4.16.
Элемент обязателен при <ПрИзмСвОП> = 1

Таблица 4.16

Сведения об обособленном подразделении иностранной организации, о филиале (представительстве) международной организации, иностранной некоммерческой неправительственной организации (СведОП)

Наименование элемента Сокращенное наименование (код) элемента Признак типа элемента Формат элемента Признак обязательности элемента Дополнительная информация
Полное наименование НаимОП А T(1-1000) О  
Сокращенное наименование НаимОПСокр А T(1-1000) Н  
Адрес места нахождения в Российской Федерации АдрМНОП С   О Типовой элемент <АдрРФТип>.
Состав элемента представлен в табл. 4.24
Контактные данные Контакт С   О ТИПОВОЙ элемент <КонтактТип>. Состав элемента представлен в табл. 4.22

Таблица 4.17

Изменение сведений о руководителе обособленного подразделения (международной организации, созданной в Российской Федерации) (ИзмСведРукОП)

Наименование элемента Сокращенное наименование (код) элемента Признак типа элемента Формат элемента Признак обязательности элемента Дополнительная информация
Признак изменения сведений о руководителе обособленного подразделения (международной организации, созданной в Российской Федерации) ПрИзмСвРукОП А T(=1) ОК Принимает значение:
0 - изменений нет |
1 - изменения присутствуют
Дата внесения изменений ДатаВнИзм А T(=10) Н Типовой элемент <ДатаТип>.
Дата в формате ДД.ММ.ГГГГ. Элемент обязателен при <ПрИзмСвИнОрг> = 1
Сведения о руководителе обособленного подразделения (международной организации, созданной в Российской Федерации) СвРукОП С   Н Состав элемента представлен в табл. 4.18.
Элемент обязателен при <ПрИзмСвРукОП> = 1

Таблица 4.18

Сведения о руководителе обособленного подразделения (международной организации, созданной в Российской Федерации) (СвРукОП)

Наименование элемента Сокращенное наименование (код) элемента Признак типа элемента Формат элемента Признак обязательности элемента Дополнительная информация
ИНН руководителя ИННФЛ А T(=12) Н Типовой элемент <ИННФЛТип>
Пол Пол А T(=1) ОК Принимает значение:
1 - мужской |
2 - женский
Дата рождения ДатаРожд А T(=10) О Типовой элемент <ДатаТип>.
Дата в формате ДД.ММ.ГГГГ
Место рождения МестоРожд А T(1-128) Н  
Признак наличия гражданства ПрГражд А T(=1) ОК Принимает значение:
1 - гражданин Российской Федерации |
2 - иностранный гражданин |
3 - лицо без гражданства
Гражданство (для иностранного гражданина) Гражд А T(=3) НК Типовой элемент <ОКСМТип>.
Элемент обязателен при <ПрГражд> = 2. Значение выбирается в соответствии с Общероссийским классификатором стран мира
Фамилия, имя, отчество руководителя ФИОРукОП С   О Типовой элемент <ФИОТип>.
Состав элемента представлен в табл. 4.25
Сведения о документе, удостоверяющем личность руководителя УдЛичнРукОП С   О Типовой элемент <УдЛичнФЛТип>.
Состав элемента представлен в табл. 4.20
Реквизиты документа, подтверждающего регистрацию физического лица по месту жительства (месту пребывания) (заполняется в случае представления документа, удостоверяющего личность, отличного от паспорта) ДокРегМЖ С   Н Типовой элемент <ДокРегМЖТип>. Состав элемента представлен в табл. 4.21
Адрес места жительства (места пребывания) в Российской Федерации АдрМЖ С   О Состав элемента представлен в табл. 4.19
Адрес места жительства в стране постоянного проживания иностранного гражданина АдрМЖИн С   Н Типовой элемент <АдрМЖИнТип>. Элемент обязателен при <ПрГражд> = 2.
Состав элемента представлен в табл. 4.23

Таблица 4.19

Адрес места жительства (места пребывания) в Российской Федерации (АдрМЖ)

Наименование элемента Сокращенное наименование (код) элемента Признак типа элемента Формат элемента Признак обязательности элемента Дополнительная информация
Признак адреса места жительства (места пребывания) в Российской Федерации ПрАдр А T(=1) ОК Принимает значение:
1 - место жительства |
2 - иместо пребывания
Адрес в Российской Федерации АдрРФ С   О Типовой элемент <АдрРФТип>. Состав элемента представлен в табл. 4.24

Таблица 4.20

Сведения о документе, удостоверяющем личность (УдЛичнФЛТип)

Наименование элемента Сокращенное наименование (код) элемента Признак типа элемента Формат элемента Признак обязательности элемента Дополнительная информация
Код вида документа, удостоверяющего личность КодВидДок А T(=2) ОК Типовой элемент <СПДУЛТип>.
Значение выбирается в соответствии со справочником "Виды документов, удостоверяющих личность налогоплательщика"
Серия и номер документа, удостоверяющего личность СерНомДок А T(1-25) О  
Дата выдачи документа, удостоверяющего личность ДатаДок А T(=10) О Типовой элемент <ДатаТип>.
Дата в формате ДД.ММ.ГГГГ
Наименование органа, выдавшего документ, удостоверяющий личность ВыдДок А T(1-255) О  
Код подразделения органа, выдавшего документ, удостоверяющий личность КодВыдДок А T(=7) Н  

Таблица 4.21

Реквизиты документа, подтверждающего регистрацию физического лица но месту жительства (месту пребывания) (заполняется в случае представления документа, удостоверяющего личность, отличного от паспорта) (ДокРегМЖТип)

Наименование элемента Сокращенное наименование (код) элемента Признак типа элемента Формат элемента Признак обязательности элемента Дополнительная информация
Код вида документа КодВидДок А T(=2) ОК Типовой элемент <СПДУЛТип>.
Значение выбирается в соответствии со справочником "Виды документов, удостоверяющих личность налогоплательщика"
Регистрационный номер СерНомДок А T(1-25) О  
Дата выдачи документа ДатаДок А T(=10) О Типовой элемент <ДатаТип>.
Дата в формате ДД.ММ.ГГГГ
Наименование органа, выдавшего документ ВыдДок А T(1-255) О  

Таблица 4.22

Контактные данные (КонтактТип)

Наименование элемента Сокращенное наименование (код) элемента Признак типа элемента Формат элемента Признак обязательности элемента Дополнительная информация
Телефон (код города и номер) Тлф А T(1-20) Н  
E-mail E-mail А T(1-45) Н  

Таблица 4.23

Адрес места жительства в стране постоянного проживания иностранного гражданина (АдрМЖИнТип)

Наименование элемента Сокращенное наименование (код) элемента Признак типа элемента Формат элемента Признак обязательности элемента Дополнительная информация
Код страны КодСтр А T(=3) ОК Типовой элемент <ОКСМТип>
Значение выбирается в соответствии с Общероссийским классификатором стран мира
Адрес АдрТекст А T(1-255) О  

Таблица 4.24

Адрес в Российской Федерации (АдрРФТип)

Наименование элемента Сокращенное наименование (код) элемента Признак типа элемента Формат элемента Признак обязательности элемента Дополнительная информация
Индекс Индекс А T(=6) Н  
Код региона КодРегион А T(=2) ОК Типовой элемент <ССРФТип>.
Значение выбирается в соответствии со справочником "Субъекты Российской Федерации"
Район Район А T(1-50) Н  
Город Город А T(1-50) Н  
Населенный пункт НаселПункт А T(1-50) Н  
Улица Улица А T(1-50) Н  
Дом Дом А T(1-20) Н  
Корпус Корпус А T(1-20) Н  
Квартира Кварт А T(1-20) Н  

Таблица 4.25

Фамилия, имя, отчество (ФИОТип)

Наименование элемента Сокращенное наименование (код) элемента Признак типа элемента Формат элемента Признак обязательности элемента Дополнительная информация
Фамилия Фамилия А T(1-60) О  
Имя Имя А T(1-60) О  
Отчество Отчество А T(1-60) Н  

Приложение N 30
к приказу ФНС России
от 13.02.2012 N ММВ-7-6/80@

ПОРЯДОК
ЗАПОЛНЕНИЯ ФОРМЫ "ЗАЯВЛЕНИЕ ИНОСТРАННОЙ ОРГАНИЗАЦИИ ОБ ИЗМЕНЕНИЯХ В РАНЕЕ СООБЩЕННЫХ В НАЛОГОВЫЙ ОРГАН СВЕДЕНИЯХ"

(в ред. Приказа ФНС РФ от 24.04.2013 N ММВ-7-6/155@)

I. Общие положения

1. Настоящий Порядок заполнения формы "Заявление иностранной организации об изменениях в ранее сообщенных в налоговый орган сведениях" (далее - Заявление) разработан в соответствии с пунктом 5.1 статьи 84 Налогового кодекса Российской Федерации.

2. Положения, предусмотренные настоящим Порядком, применяются в отношении филиала иностранной организации, место нахождения которого за пределами Российской Федерации, и иной иностранной организации, осуществляющих деятельность в Российской Федерации через обособленные подразделения (в том числе в соответствии с пунктом 9 статьи 306 Налогового кодекса Российской Федерации), международной организации, иностранной некоммерческой неправительственной организации, осуществляющих деятельность через филиалы (представительства) в Российской Федерации, международной организации, созданной в Российской Федерации, дипломатического представительства (далее, за исключением пункта 7 настоящего Порядка, - иностранные организации) в случае внесения изменений в сведения, содержащиеся в ранее представленном в налоговый орган заявлении и в Едином государственном реестре налогоплательщиков.

3. Положения, предусмотренные настоящим Порядком, распространяются на иностранную организацию, осуществляющую деятельность через обособленное подразделение на территории за пределами Российской Федерации, на которой Российская Федерация осуществляет юрисдикцию.

4. Общие требования к порядку заполнения Заявления аналогичны общим требованиям, приведенным в главе II приложения N 21 "Порядок заполнения формы "Заявление иностранной организации о постановке на учет в налоговом органе" (далее - приложение N 21).

II. Порядок заполнения страницы 001 Заявления

5. В полях "ИНН", "КПП" в верхней части каждой страницы Заявления указываются идентификационный номер налогоплательщика (ИНН) и код причины постановки на учет (КПП) иностранной организации, присвоенные ей при постановке на учет в налоговом органе по основаниям, предусмотренным Налоговым кодексом Российской Федерации.

ИНН и КПП указываются в соответствии с документом, подтверждающим постановку на учет в налоговом органе.

6. В поле "код налогового органа" указывается код налогового органа, в который представляется Заявление.

7. В поле "Прошу изменить сведения" при наличии изменений в сведениях в соответствующем знакоместе проставляется цифра "1", в остальных знакоместах при отсутствии изменений в сведениях проставляется цифра "0". В случае внесения изменений в сведения заполняются соответствующие приложения к Заявлению:

об иностранной организации (заполняется приложение N 1);

об обслуживающем банке в стране регистрации (инкорпорации), а также о видах экономической деятельности в Российской Федерации (заполняется приложение N 2);

об обособленном подразделении (заполняется приложение N 3);

о руководителе обособленного подразделения (международной организации, созданной в Российской Федерации) (заполняется приложение N 4).

Приложение N 4 заполняется также в случае изменения сведений о руководителе дипломатического представительства.

8. В поле "Полное наименование иностранной организации" указывается полное наименование иностранной организации. В случае изменения наименования указывается новое полное наименование иностранной организации, соответствующее наименованию, указанному в учредительных документах.

9. В поле "Документы (копии), подтверждающие изменения, к форме N 11ИС-Учет на" указывается количество листов прилагаемых к Заявлению документов или копий документов, подтверждающих изменения в сведениях.

Например, в случае, если количество документов "2", то в поле, состоящем из трех знакомест, проставляется соответствующая цифра следующим образом: "2--".

10. В поле "Данное заявление составлено на" указывается количество страниц Заявления.

11. В поле "с приложением копии документа на" указывается количество листов копии документа, подтверждающего полномочия представителя иностранной организации.

12. В разделе "Достоверность и полноту сведений, указанных в настоящем заявлении, подтверждаю":

1) при указании лица, подтверждающего достоверность и полноту сведений, указанных в Заявлении, в поле, состоящем из одного знакоместа, проставляется соответствующая цифра:

"3" - руководитель организации (руководитель созданного обособленного подразделения иностранной организации в Российской Федерации, имеющий документ о наделении его полномочиями подтверждать достоверность и полноту сведений, указанных в Заявлении);

"4" - представитель организации;

2) в поле "фамилия, имя, отчество полностью" указываются построчно фамилия, имя и отчество (при наличии) руководителя иностранной организации либо представителя иностранной организации, подтверждающего достоверность и полноту сведений, указанных в Заявлении;

3) в поле "ИНН" указывается ИНН физического лица, указанного в подпункте 2 настоящего пункта, имеющего документ, подтверждающий постановку на учет в налоговом органе (свидетельство о постановке на учет в налоговом органе), и использующего ИНН наряду с персональными данными;

4) в поле "Номер контактного телефона" указываются телефонный код, обеспечивающий телефонную связь, номер контактного телефона, по которому можно связаться с лицом, подтверждающим достоверность и полноту сведений в Заявлении. Номер телефона указывается без пробелов и прочерков;

5) в месте, отведенном для подписи, проставляется подпись лица, подтверждающего достоверность и полноту сведений, указанных в Заявлении;

6) в поле "Дата" указывается дата подписания Заявления;

7) в поле "Наименование документа, подтверждающего полномочия представителя" указывается наименование документа, подтверждающего полномочия представителя.

13. Раздел "Заполняется работником налогового органа" содержит сведения о коде способа представления Заявления (согласно приложению N 1 к приложению N 21), количестве страниц Заявления, количестве листов копии документа, приложенного к Заявлению, дате его представления, номере регистрации Заявления, фамилии и инициалах имени и отчества (при наличии) работника налогового органа, принявшего Заявление, его подпись.

14. Раздел "Сведения о внесении изменений в налоговом органе" заполняется работником налогового органа, и в нем указываются:

1) сведения о должности, фамилии и инициалах имени и отчества (при наличии) работника налогового органа, осуществившего постановку иностранной организации на учет, проставляется подпись работника;

2) присвоенный код причины постановки на учет (КПП), дата его присвоения в случаях, приводящих к изменению КПП;

3) серия и номер свидетельства о постановке на учет в налоговом органе и дата его выдачи в случае выдачи нового свидетельства о постановке на учет в связи с изменением содержащихся в нем сведений.

III. Порядок заполнения приложения N 1 к форме N 11ИС-Учет

15. Приложение N 1 к форме N 11ИС-Учет заполняется полностью в случае внесения изменений в сведения об иностранной организации. В части измененных сведений соответствующие поля заполняются новыми данными.

16. В поле "Стр." указывается номер страницы приложения N 1.

17. В поле "Сокращенное наименование (если имеется)" указывается сокращенное наименование иностранной организации (если имеется).

18. В поле "Страна регистрации (инкорпорации) (код страны)" указывается цифровой код страны регистрации (инкорпорации) иностранной организации в соответствии с Общероссийским классификатором стран мира.

19. В поле "Полный адрес в стране регистрации (инкорпорации)" указывается полный адрес иностранной организации в стране регистрации (инкорпорации).

20. В поле "Организационно-правовая форма в стране регистрации (инкорпорации)", состоящем из одного знакоместа, проставляется соответствующая цифра:

"1" - акционерное общество;

"2" - полное товарищество;

"3" - некоммерческая организация;

"4" - государственное учреждение (организация);

"5" - личная компания;

"6" - другое (указать).

В случае, если проставлена цифра "6", то в пустом поле, состоящем из 120 знакомест, указывается иная организационно-правовая форма иностранной организации в стране регистрации (инкорпорации).

21. В поле "Наименование регистрирующего органа" указывается наименование органа в стране регистрации (инкорпорации), зарегистрировавшего иностранную организацию.

22. В поле "Регистрационный номер" указывается регистрационный номер, присвоенный иностранной организации в стране регистрации (инкорпорации).

23. В поле "Код налогоплательщика в стране регистрации (инкорпорации) или аналог (если имеется)" указывается код налогоплательщика (если имеется), присвоенный иностранной организации в стране регистрации (инкорпорации) и указанный в справке налогового органа страны происхождения иностранной организации о ее регистрации в качестве налогоплательщика в этой стране.

24. В поле "Особенности режима регистрации (инкорпорации) (если имеются)", состоящем из одного знакоместа, проставляется соответствующая цифра:

"1" - в особой экономической зоне;

"2" - в офшорной юрисдикции;

"3" - другое (указать).

В случае если проставлена цифра "3", то в пустом поле, состоящем из 80 знакомест, указывается иной режим регистрации (инкорпорации) иностранной организации.

25. В поле "Размер уставного капитала" указывается размер уставного капитала иностранной организации на дату подачи Заявления (за исключением филиала иностранной организации, место нахождения которого за пределами Российской Федерации).

26. В поле "Код валюты" указывается цифровой код валюты, из которой формируется уставный капитал иностранной организации, указанный в пункте 25 настоящего Порядка, в соответствии с Общероссийским классификатором валют.

27. В поле "Стр." указывается номер страницы приложения N 1.

28. В разделе "Адрес места осуществления деятельности (места нахождения) в Российской Федерации", заполняемом иностранной организацией, осуществляющей деятельность, указанную в пункте 9 статьи 306 Налогового кодекса Российской Федерации, международной организацией в случае ее места нахождения в Российской Федерации, дипломатическим представительством, указываются: почтовый индекс, код региона, район, город, населенный пункт, улица (проспект, переулок и т.д.), номер дома (владения), номер корпуса (строения), номер офиса. Цифровой код региона указывается в соответствии со справочником "Субъекты Российской Федерации" (приложение N 2 к приложению N 21).

При заполнении сведений о месте осуществления деятельности иностранной организации в Российской Федерации для городов Москва и Санкт-Петербург поля "Район" и "Город" не заполняются.

29. В поле "Телефон (код города и номер)" указываются телефонный код, обеспечивающий телефонную связь, номер контактного телефона лица, представляющего интересы иностранной организации в Российской Федерации. Номер телефона указывается без пробелов и прочерков.

30. В поле "E-mail" указывается адрес электронной почты при осуществлении взаимодействия в электронном виде налоговых органов с лицом, представляющим интересы иностранной организации в Российской Федерации.

31. При отсутствии почтового адреса места деятельности иностранной организации в Российской Федерации поле "Адрес места осуществления деятельности", состоящее из одного знакоместа, заполняется путем проставления соответствующей цифры:

"1" - территориальное море Российской Федерации;

"2" - континентальный шельф Российской Федерации;

"3" - исключительная экономическая зона Российской Федерации;

"4" - за пределами территории Российской Федерации, на которой Российская Федерация обладает суверенными правами, осуществляет юрисдикцию (иной район, участок морского дна, территория, арендуемая у иностранного государства или используемая на основании международного договора Российской Федерации).

В пустом поле, состоящем из 120 знакомест, указывается адрес места деятельности иностранной организации в Российской Федерации, соответствующий адресу, указанному в документах, на основании которых иностранная организация осуществляет деятельность в Российской Федерации.

32. В поле "Дата внесения изменений" указывается дата внесения соответствующих изменений в сведения об иностранной организации.

IV. Порядок заполнения приложения N 2 к форме N 11ИС-Учет

33. В приложении N 2 к форме N 11ИС-Учет в случае внесения изменений в сведения об обслуживающем банке в стране регистрации (инкорпорации) или в сведения о видах экономической деятельности иностранной организации в Российской Федерации соответствующий раздел заполняется полностью. В части измененных сведений соответствующие поля заполняются новыми данными.

34. В поле "Стр." указывается номер страницы приложения N 2.

35. В поле "Наименование банка" указывается наименование банка, в котором обслуживается иностранная организация в стране регистрации (инкорпорации).

36. В поле "СВИФТ код" указывается СВИФТ код в соответствии со справочником BIC Directory.

37. В поле "Номер текущего счета" указывается номер текущего банковского счета иностранной организации в стране регистрации (инкорпорации).

38. В поле "Дата внесения изменений" указывается дата внесения соответствующих изменений в сведения об обслуживающем банке в стране регистрации (инкорпорации) или номере текущего банковского счета иностранной организации в стране регистрации (инкорпорации).

39. В полях "Код основного вида экономической деятельности в Российской Федерации" и "Коды иных видов экономической деятельности в Российской Федерации" указываются коды видов экономической деятельности (не менее трех цифровых знаков), осуществляемой в Российской Федерации, в соответствии с Общероссийским классификатором видов экономической деятельности.

40. В поле "Дата внесения изменений" указывается дата внесения соответствующих изменений в сведения о видах экономической деятельности иностранной организации в Российской Федерации.

V. Порядок заполнения приложения N 3 к форме N 11ИС-Учет

41. Приложение N 3 к форме N 11ИС-Учет заполняется полностью в случае внесения изменений в сведения об обособленном подразделении иностранной организации. В части измененных сведений соответствующие поля заполняются новыми данными.

42. В поле "Стр." указывается номер страницы приложения N 3.

43. В поле "Полное наименование" указывается полное наименование обособленного подразделения иностранной организации в Российской Федерации.

44. В поле "Сокращенное наименование (если имеется)" указывается сокращенное наименование обособленного подразделения (если имеется) иностранной организации в Российской Федерации.

45. В разделе "Адрес места нахождения обособленного подразделения в Российской Федерации" указываются: почтовый индекс, код региона, район, город, населенный пункт, улица (проспект, переулок и т.д.), номер дома (владения), номер корпуса (строения), номер офиса. Цифровой код региона указывается в соответствии со справочником "Субъекты Российской Федерации" (приложение N 2 к приложению N 21).

При заполнении сведений о месте нахождения (адресе) обособленного подразделения иностранной организации в Российской Федерации для городов Москва и Санкт-Петербург поля "Район" и "Город" не заполняются.

46. В поле "Телефон (код города и номер)" указываются телефонный код, обеспечивающий телефонную связь, номер контактного телефона обособленного подразделения иностранной организации в Российской Федерации. Номер телефона указывается без пробелов и прочерков.

47. В поле "E-mail" указывается адрес электронной почты при осуществлении взаимодействия в электронном виде налоговых органов с должностными лицами обособленного подразделения иностранной организации в Российской Федерации.

48. В поле "Дата внесения изменений" указывается дата внесения соответствующих изменений в сведения об обособленном подразделении иностранной организации.

VI. Порядок заполнения приложения N 4 к форме N 11ИС-Учет

49. Приложение N 4 к форме N 11ИС-Учет заполняется полностью в случае внесения изменений в сведения о руководителе обособленного подразделения иностранной организации (международной организации, созданной в Российской Федерации) (распространяется также на руководителя дипломатического представительства). В части измененных сведений соответствующие поля заполняются новыми данными.

50. В поле "Стр." указывается номер страницы приложения N 4.

51. В разделе "Сведения о руководителе обособленного подразделения (международной организации, созданной в Российской Федерации)" в соответствии с документом, удостоверяющим личность руководителя обособленного подразделения иностранной организации (международной организации, созданной в Российской Федерации), указываются построчно:

1) фамилия, имя, отчество (при наличии);

2) ИНН (при наличии), присвоенный руководителю обособленного подразделения иностранной организации (международной организации, созданной в Российской Федерации) в Российской Федерации;

3) пол физического лица - руководителя обособленного подразделения иностранной организации (международной организации, созданной в Российской Федерации) путем проставления в поле, состоящем из одного знакоместа, цифры "1", если пол мужской, или цифры "2", если пол женский;

4) дата рождения;

5) место рождения (при наличии);

6) в поле "гражданство", состоящем из одного знакоместа, проставляется соответствующая цифра:

"1" - гражданин Российской Федерации;

"2" - иностранный гражданин;

"3" - лицо без гражданства.

В поле "Для иностранного гражданина (код страны)" указывается цифровой код страны, гражданином которой является руководитель обособленного подразделения иностранной организации (международной организации, созданной в Российской Федерации), в соответствии с Общероссийским классификатором стран мира.

52. В разделе "Сведения о документе, удостоверяющем личность" указываются:

1) код вида документа, удостоверяющего личность руководителя обособленного подразделения иностранной организации (международной организации, созданной в Российской Федерации), в соответствии со справочником "Виды документов, удостоверяющих личность налогоплательщика" (приложение N 3 к приложению N 21);

2) реквизиты документа, удостоверяющего личность (серия и номер документа, дата его выдачи, наименование органа, выдавшего документ), в соответствии с документом, удостоверяющим личность руководителя обособленного подразделения иностранной организации (международной организации, созданной в Российской Федерации). Поле "Код подразделения, выдавшего документ" заполняется только в отношении руководителя обособленного подразделения иностранной организации (международной организации, созданной в Российской Федерации) - гражданина Российской Федерации.

53. В разделе "Реквизиты документа, подтверждающего регистрацию физического лица по месту жительства (месту пребывания) (заполняется в случае представления документа, удостоверяющего личность, отличного от паспорта)" указываются:

1) код вида документа, подтверждающего регистрацию по месту жительства (месту пребывания) руководителя обособленного подразделения иностранной организации (международной организации, созданной в Российской Федерации), в соответствии со справочником "Виды документов, удостоверяющих личность налогоплательщика" (приложение N 3 к приложению N 21);

2) реквизиты документа, подтверждающего регистрацию по месту жительства (месту пребывания) руководителя обособленного подразделения иностранной организации (международной организации, созданной в Российской Федерации) (регистрационный номер, дата выдачи, наименование органа, выдавшего документ), в соответствии с документом, подтверждающим регистрацию по месту жительства (месту пребывания) руководителя обособленного подразделения иностранной организации (международной организации, созданной в Российской Федерации).

54. В поле "Стр." указывается номер страницы приложения N 4.

55. Раздел "Адрес места жительства (места пребывания) в Российской Федерации", состоящий из одного знакоместа, заполняется путем проставления соответствующей цифры:

"1" - место жительства;

"2" - место пребывания.

Цифра "2" проставляется в случае отсутствия у руководителя обособленного подразделения иностранной организации (международной организации, созданной в Российской Федерации) регистрации по месту жительства.

Адрес места жительства в Российской Федерации (почтовый индекс, код региона, район, город, населенный пункт, улица (проспект, переулок и т.д.), номер дома (владения), номер корпуса (строения), номер квартиры) указывается в соответствии с паспортом гражданина Российской Федерации, видом на жительство или документом, подтверждающим регистрацию по месту жительства (если представлен документ, удостоверяющий личность, отличный от паспорта). При отсутствии места жительства в Российской Федерации указывается адрес места пребывания в соответствии с документом, подтверждающим регистрацию по месту пребывания. Цифровой код региона указывается в соответствии со справочником "Субъекты Российской Федерации" (приложение N 2 к приложению N 21).

При заполнении сведений о месте жительства (месте пребывания) руководителя обособленного подразделения иностранной организации (международной организации, созданной в Российской Федерации) для городов Москва и Санкт-Петербург поля "Район" и "Город" не заполняются.

56. В поле "Адрес места жительства в стране постоянного проживания иностранного гражданина" указывается адрес места жительства в стране постоянного проживания руководителя обособленного подразделения иностранной организации (международной организации, созданной в Российской Федерации), не являющегося гражданином Российской Федерации. Лицо без гражданства это поле не заполняет.

57. В поле "Код страны" указывается цифровой код страны, гражданином которой является руководитель обособленного подразделения иностранной организации (международной организации, созданной в Российской Федерации), в соответствии с Общероссийским классификатором стран мира.

58. В поле "Дата внесения изменений" указывается дата внесения соответствующих изменений в сведения о руководителе обособленного подразделения иностранной организации (международной организации, созданной в Российской Федерации).