Приказ ФНС РФ от 24.10.2016 N ММВ-7-3/578@

"Об утверждении формы и формата представления расчета суммы утилизационного сбора в отношении самоходных машин и (или) прицепов к ним в электронной форме"
Редакция от 24.10.2016 — Документ утратил силу, см. «Приказ ФНС РФ от 01.12.2021 N ЕД-7-3/1045@»

Зарегистрировано в Минюсте России от 10 ноября 2016 г. N 44285


ФЕДЕРАЛЬНАЯ НАЛОГОВАЯ СЛУЖБА

ПРИКАЗ
от 24 октября 2016 г. N ММВ-7-3/578@

ОБ УТВЕРЖДЕНИИ ФОРМЫ И ФОРМАТА ПРЕДСТАВЛЕНИЯ РАСЧЕТА СУММЫ УТИЛИЗАЦИОННОГО СБОРА В ОТНОШЕНИИ САМОХОДНЫХ МАШИН И (ИЛИ) ПРИЦЕПОВ К НИМ В ЭЛЕКТРОННОЙ ФОРМЕ

В соответствии со статьей 24.1 Федерального закона от 24.06.1998 N 89-ФЗ "Об отходах производства и потребления" (Собрание законодательства Российской Федерации, 1998, N 26, ст. 3009; 2016, N 27, ст. 4187) и в целях реализации положений постановления Правительства Российской Федерации от 06.02.2016 N 81 "Об утилизационном сборе в отношении самоходных машин и (или) прицепов к ним и о внесении изменений в некоторые акты Правительства Российской Федерации" (Собрание законодательства Российской Федерации, 2016, N 7, ст. 991; N 20, ст. 2840) приказываю:

1. Утвердить:

форму расчета суммы утилизационного сбора в отношении самоходных машин и (или) прицепов к ним согласно приложению N 1 к настоящему приказу;

формат представления расчета суммы утилизационного сбора в отношении самоходных машин и (или) прицепов к ним в электронной форме согласно приложению N 2 к настоящему приказу.

2. Контроль за исполнением настоящего приказа возложить на заместителя руководителя Федеральной налоговой службы, координирующего вопросы методологического и организационного обеспечения работы налоговых органов по вопросам исчисления в соответствующий бюджет налогов и сборов, иных обязательных платежей (за исключением транспортного налога, налога на имущество организаций, налога на имущество физических лиц, земельного налога, налога на доходы физических лиц).

Руководитель Федеральной
налоговой службы
М. В. МИШУСТИН

Приложение N 1
к Приказу ФНС России
от 24.10.2016 N ММВ-7-3/578@

                    ИНН        
                                                             
    1600   2012     КПП                   Стр. 0 0 1

Форма по КНД 1151101

Расчет
суммы утилизационного сбора в отношении самоходных машин и (или) прицепов к ним
                                                                               
Номер корректировки <1>           Признак плательщика     1 - крупнейший производитель          
                                              2 - иной производитель        
                                                                               
Квартал составления расчета (код <2>)     Отчетный год <2>         Дата составления расчета <3>     .     .          
                                                               
                                                                               
Представляется в налоговый орган (код)             по месту нахождения (учета) (код <4>)                    
                                                                               
                                                                             
                                                                               
                                                                             
                                                                               
                                                                             
                                                                               
                                                                             
                                                                               
(плательщик сбора)
                                                                               
Номер контактного телефона                                                            
                                                                               
На         страницах с приложением подтверждающих документов или их копий на         листах        
Достоверность и полноту сведений, указанных в настоящем расчете, подтверждаю:       Заполняется работником налогового органа
                                                                                 
    1 - плательщик сбора               Сведения о представлении расчета
    2 - представитель плательщика сбора                                              
                                                                                 
                                          Настоящий расчет представлен (код)                  
                                                                                 
                                        на         страницах                
                                                                                 
                                        с приложением подтверждающих документов            
                                                                                 
(фамилия, имя, отчество <5> полностью)     или их копий на           листах        
                                                                                 
                                          Дата представления расчета       .     .        
                                                                                 
                                      Зарегистрирован                          
                                            за N                            
                                                                               
                                                                                 
                                                                               
                                                                                 
                                                                               
                                                                                 
(наименование организации - представителя плательщика сбора)                                          
                                                                                 
Подпись         Дата     .     .                                                
                                                                               
Наименование документа,
подтверждающего полномочия представителя плательщика сбора
                                         
                                                                                 
                                                                               
                                                                                 
                                          Фамилия, И.О. <2>     Подпись  
                                                                                 

<1> 0 - первичный документ, 1 - 999 - номер корректировки для корректирующего документа, при этом каждый корректирующий Расчет должен содержать данные Раздела 1 "Сумма утилизационного сбора, подлежащая уплате в бюджет" и Раздела 2 "Расчет суммы утилизационного сбора" всех ранее представленных Расчетов, относящихся к одной дате составления (Признак плательщика - 2) или одному кварталу отчетного года составления Расчета (Признак плательщика - 1).
<2> Указывается при "Признак плательщика - 1".
Код квартала составления расчета принимает значения: "21 - первый квартал", "22 - второй квартал", "23 - третий квартал", "24 - четвертый квартал".
<3> Указывается при "Признак плательщика - 2"
<4> Принимает значение:
112 - по месту жительства физического лица, не являющегося индивидуальным предпринимателем;
120 - по месту жительства индивидуального предпринимателя;
210 - по месту нахождения российской организации;
222 - по месту учета обособленного подразделения (если производство самоходных машин и (или) прицепов к ним осуществляется обособленным подразделением, то Расчет представляется в налоговый орган по месту учета обособленного подразделения);
331 - по месту осуществления деятельности иностранной организации через отделение иностранной организации
<5> Отчество указывается при наличии (относится ко всем листам документа).
                                                                                 
                                                                                 
                                               
                                                       
    1600   2029                         Стр.      
Сведения о физическом лице, не являющемся индивидуальным предпринимателем <1>
                                                                               
Фамилия                                           И.           О.            
                                                                               
Сведения о документе, удостоверяющем личность:                                                
                                                                               
Код вида документа <2>                                                              
                                                                               
Серия и номер                                                            
                                                                               
Кем выдан                                                            
                                                                               
                                                             
                                                                               
Дата выдачи       .     .                                                
                                                                               
Адрес места жительства (места пребывания) в Российской Федерации                                      
                                                                               
Почтовый индекс                                   Регион (код <3>)                  
                                                                               
Район                                                            
                                                                               
Город                                                            
                                                                               
Населенный пункт (село, поселок)                                                            
                                                                               
Улица (проспект, переулок)                                                            
                                                                               
Номер дома (владения)                                                              
                                                                               
Номер корпуса (строения)                                                              
                                                                               
Номер квартиры                                                              
                                                                               

<1> Не заполняется, если указан ИНН.
<2>
21 - паспорт гражданина Российской Федерации;
03 - свидетельство о рождении;
07 - военный билет;
08 - временное удостоверение, выданное взамен военного билета;
10 - паспорт иностранного гражданина;
11 - свидетельство о рассмотрении ходатайства о признании лица беженцем на территории Российской Федерации по существу;
12 - вид на жительство в Российской Федерации;
13 - удостоверение беженца;
14 - временное удостоверение личности гражданина Российской Федерации;
15 - разрешение на временное проживание в Российской Федерации;
18 - свидетельство о предоставлении временного убежища на территории Российской Федерации;
23 - свидетельство о рождении, выданное уполномоченным органом иностранного государства;
24 - удостоверение личности военнослужащего Российской Федерации;
91 o иные документы.
<3> Код региона указывается в соответствии с Приложением N 3 "Коды субъектов Российской Федерации" к Порядку заполнения налоговой декларации по водному налогу, утвержденному Приказом ФНС России от 09.11.2015 N ММВ-7-3/497@ "Об утверждении формы налоговой декларации по водному налогу, порядка ее заполнения, а также формата представления налоговой декларации по водному налогу в электронной форме" (зарегистрирован Министерством юстиции Российской Федерации 26.01.2016, номер 40785).
                                                                               
                                                                               
                    ИНН        
                                                             
    1600   2036     КПП                   Стр.      
Раздел 1. Сумма утилизационного сбора, подлежащая уплате в бюджет
                                                                               
Показатели Код строки Значения показателей
                                                                               
Код бюджетной классификации <1> 010                                                  
                                                                               
Код по ОКТМО <1>           020                                                  
                                                                               
Общая сумма утилизационного сбора, подлежащая уплате в бюджет <1>, <2> (в рублях) 030                                                  
                                                     
                                                                               
Раздел 2. Расчет суммы утилизационного сбора <3>
                                                                               
Заводской номер самоходной машины (прицепа) 040                                                  
                                                                               
Дата изготовления самоходной машины (прицепа) <4> 050     .     .                                      
                                                     
                                                                               
Идентификационный код <5> 060                                                  
                                                                               
Рабочий объем двигателя (куб.см)     070                                                  
                                                                               
Мощность силовой установки (л.с.)     080                                                  
                                                                               
Масса (тонн)     090         .                                        
                                                                               
Сумма утилизационного сбора, уплаченная за базовую самоходную машину (прицеп) <6> (в рублях)     100                                                  
                                                         
                                                         
                                                                               
Базовая ставка (в рублях)     110                                                  
                                                                               
Коэффициент     120     .                                            
                                                                               
Сумма утилизационного сбора (в рублях) (стр.110 х стр.120)     130                                                  
                                                         
                                                                               
Сумма утилизационного сбора, подлежащая уплате (в рублях) (стр. 130 - стр. 100)     140                                                  
                                                         
                                                         
                                                                               
Серия, номер паспорта     150                                                  
                                                                               
Дата выдачи паспорта     160     .     .                                      
                                                                               

<1> Указывается на первой странице, на последующих - проставляется прочерк.
<2> При формировании строки 030 учитываются значения строк 140, которые больше или равны "0". При отрицательных значениях строки 140 - указывается "0".
<3> Заполняется необходимое количество данных страниц.
<4> Дата изготовления, указанная в паспорте самоходной машины (прицепа).
<5> Идентификационные коды самоходных машин (прицепов) указываются в соответствии с перечнем видов и категорий самоходных машин и прицепов к ним, в отношении которых уплачивается утилизационный сбор, утвержденным постановлением Правительства Российской Федерации от 06.02.2016 г. N 81 "Об утилизационном сборе в отношении самоходных машин и (или) прицепов к ним и о внесении изменений в некоторые акты Правительства Российской Федерации".
<6> В случае, если машина (прицеп) изготовлена без использования базовой машины, в отношении которой был уплачен утилизационный сбор, в строке 100 указывается "0".
                                                                               
                                                                               

Приложение N 2

УТВЕРЖДЕН
приказом ФНС России
от 24.10.2016 N ММВ-7-3/578@

ФОРМАТ ПРЕДСТАВЛЕНИЯ РАСЧЕТА СУММЫ УТИЛИЗАЦИОННОГО СБОРА В ОТНОШЕНИИ САМОХОДНЫХ МАШИН И (ИЛИ) ПРИЦЕПОВ К НИМ В ЭЛЕКТРОННОЙ ФОРМЕ

I. ОБЩИЕ СВЕДЕНИЯ

1. Настоящий формат описывает требования к XML файлам (далее - файл обмена) передачи в электронной форме расчета суммы утилизационного сбора в отношении самоходных машин и (или) прицепов к ним в налоговые органы.

2. Номер версии настоящего формата 5.01, часть CLX.

II. ОПИСАНИЕ ФАЙЛА ОБМЕНА

3. Имя файла обмена должно иметь следующий вид:

R_T_A_K_O_GGGGMMDD_N, где:

R_T- префикс, принимающий значение NO_UTILSBSMP;

А_К - идентификатор получателя информации, где: А - идентификатор получателя, которому направляется файл обмена, К - идентификатор конечного получателя, для которого предназначена информация из данного файла обмена <1>. Каждый из идентификаторов (А и К) имеет вид для налоговых органов - четырехразрядный код (код налогового органа в соответствии с классификатором "Система обозначения налоговых органов" (СОНО);

<1> Передача файла от отправителя к конечному получателю (К) может осуществляться в несколько этапов через другие налоговые органы, осуществляющие передачу файла на промежуточных этапах, которые обозначаются идентификатором А. В случае передачи файла от отправителя к конечному получателю при отсутствии налоговых органов, осуществляющих передачу на промежуточных этапах, значения идентификаторов А и К совпадают.

О - идентификатор отправителя информации, имеет вид:

для организаций - девятнадцатиразрядный код (идентификационный номер налогоплательщика (далее - ИНН) и код причины постановки на учет (далее - КПП) организации (обособленного подразделения);

для физических лиц - двенадцатиразрядный код (ИНН физического лица, при наличии. При отсутствии ИНН - последовательность из двенадцати нулей).

GGGG - год формирования передаваемого файла, ММ - месяц, DD - день;

N - идентификационный номер файла. (Длина - от 1 до 36 знаков. Идентификационный номер файла должен обеспечивать уникальность файла).

Расширение имени файла - xml. Расширение имени файла может указываться как строчными, так и прописными буквами.

Параметры первой строки файла обмена

Первая строка XML файла должна иметь следующий вид:

<?xml version ="1.0" encoding ="windows-1251"?>

Имя файла, содержащего XML схему файла обмена, должно иметь следующий вид:

NO_UTILSBSMP_1_160_00_05_01_xx , где хх - номер версии схемы.

Расширение имени файла - xsd.

XML схема файла обмена приводится отдельным файлом и размещается на сайте Федеральной налоговой службы.

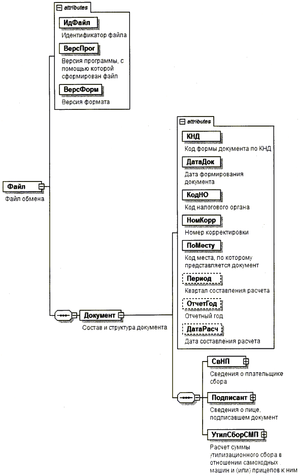
4. Логическая модель файла обмена представлена в виде диаграммы структуры файла обмена на рисунке 1 настоящего формата. Элементами логической модели файла обмена являются элементы и атрибуты XML файла. Перечень структурных элементов логической модели файла обмена и сведения о них приведены в таблицах 4.1 - 4.14 настоящего формата.

Для каждого структурного элемента логической модели файла обмена приводятся следующие сведения:

наименование элемента. Приводится полное наименование элемента <2>;

<2> В строке таблицы могут быть описаны несколько элементов, наименования которых разделены символом "|". Такая форма записи применяется в случае наличия в файле обмена только одного элемента из описанных в этой строке.

сокращенное наименование (код) элемента. Приводится сокращенное наименование элемента. Синтаксис сокращенного наименования должен удовлетворять спецификации XML;

признак типа элемента. Может принимать следующие значения: "С" - сложный элемент логической модели (содержит вложенные элементы), "П" - простой элемент логической модели, реализованный в виде элемента XML файла, "А" - простой элемент логической модели, реализованный в виде атрибута элемента XML файла. Простой элемент логической модели не содержит вложенные элементы;

формат элемента. Формат элемента представляется следующими условными обозначениями: Т - символьная строка; N - числовое значение (целое или дробное).

Формат символьной строки указывается в виде Т(n-к) или Т(=к), где: n - минимальное количество знаков, к - максимальное количество знаков, символ "-" - разделитель, символ "=" означает фиксированное количество знаков в строке. В случае, если минимальное количество знаков равно 0, формат имеет вид Т(0-к). В случае, если максимальное количество знаков неограничено, формат имеет вид Т(n-).

Формат числового значения указывается в виде N(m.к), где: m - максимальное количество знаков в числе, включая знак (для отрицательного числа), целую и дробную часть числа без разделяющей десятичной точки, к - максимальное число знаков дробной части числа. Если число знаков дробной части числа равно 0 (то есть число целое), то формат числового значения имеет вид N(m).

Для простых элементов, являющихся базовыми в XML (определенными в сети Интернет по электронному адресу: http://www.w3.org/TR/xmlschema-0) например, элемент с типом "date", поле "Формат элемента" не заполняется. Для таких элементов в поле "Дополнительная информация" указывается тип базового элемента;

признак обязательности элемента определяет обязательность присутствия элемента (совокупности наименования элемента и его значения) в файле обмена. Признак обязательности элемента может принимать следующие значения: "О" - наличие элемента в файле обмена обязательно; "Н" - присутствие элемента в файле обмена необязательно, то есть элемент может отсутствовать. Если элемент принимает ограниченный перечень значений (по классификатору, кодовому словарю и тому подобному), то признак обязательности элемента дополняется символом "К". Например, "ОК". В случае если количество реализаций элемента может быть более одной, то признак обязательности элемента дополняется символом "М". Например, "НМ" или "ОКМ".

К вышеперечисленным признакам обязательности элемента может добавляться значение "У" в случае описания в XML схеме условий, предъявляемых к элементу в файле обмена, описанных в графе "Дополнительная информация". Например, "НУ" или "ОКУ";

дополнительная информация содержит, при необходимости, требования к элементу файла обмена, не указанные ранее. Для сложных элементов указывается ссылка на таблицу, в которой описывается состав данного элемента. Для элементов, принимающих ограниченный перечень значений из классификатора (кодового словаря и тому подобного), указывается соответствующее наименование классификатора (кодового словаря и тому подобного) или приводится перечень возможных значений. Для классификатора (кодового словаря и тому подобного) может указываться ссылка на его местонахождение. Для элементов, использующих пользовательский тип данных, указывается наименование типового элемента.

Рисунок 1. Диаграмма структуры файла обмена

Таблица 4.1

Файл обмена (Файл)

Наименование элемента Сокращенное наименование (код) элемента Признак типа элемента Формат элемента Признак обязательности элемента Дополнительная информация
Идентификатор файла ИдФайл А Т(1-255) ОУ Содержит (повторяет) имя сформированного файла (без расширения)
Версия программы, с помощью которой сформирован файл ВерсПрог А Т(1-40) О
Версия формата ВерсФорм А Т(1-5) О Принимает значение: 5.01
Состав и структура документа Документ С О Состав элемента представлен в таблице 4.2

Таблица 4.2

Состав и структура документа (Документ)

Наименование элемента Сокращенное наименование (код) элемента Признак типа элемента Формат элемента Признак обязательности элемента Дополнительная информация
Код формы документа по КНД КНД А Т(=7) ОК Типовой элемент <КНДТип>. Принимает значение: 1151101
Дата формирования документа ДатаДок А Т(=10) О Типовой элемент <ДатаТип>.
Дата в формате ДД.ММ.ГГГГ
Код налогового органа КодНО А Т(=4) ОК Типовой элемент <СОНОТип>.
Значение выбирается в соответствии с классификатором "Система обозначений налоговых органов"
Номер корректировки НомКорр А N(3) О Принимает значение:
0 - первичный документ,
1 - 999 - номер корректировки для корректирующего документа
Код места, по которому представляется документ ПоМесту А Т(=3) ОК Принимает значение:
112 - по месту жительства физического лица, не являющегося индивидуальным предпринимателем |
120 - по месту жительства индивидуального предпринимателя |
210 - по месту нахождения российской организации |
222 - по месту учета обособленного подразделения |
331 - по месту осуществления деятельности иностранной организации через отделение иностранной организации
Квартал составления расчета Период А Т(=2) НКУ Принимает значение:
21 - первый квартал |
22 - второй квартал |
23 - третий квартал |
24 - четвертый квартал.
Элемент обязателен и применяется только при <ПризПлатСб>= 1 (из таблицы 4.3)
Отчетный год ОтчетГод А НУ Типовой элемент <xs:gYear>.
Год в формате ГГГГ.
Элемент обязателен и применяется только при <ПризПлатСб>=1 (из таблицы 4.3)
Дата составления расчета ДатаРасч А Т(=10) НУ Типовой элемент <ДатаТип>.
Дата в формате ДД.ММ.ГГГГ.
Элемент обязателен и применяется только при <ПризПлатСб>=2 (из таблицы 4.3)
Сведения о плательщике сбора СвНП С О Состав элемента представлен в таблице 4.3
Сведения о лице, подписавшем документ Подписант С О Состав элемента представлен в таблице 4.8
Расчет суммы утилизационного сбора в отношении самоходных машин и (или) прицепов к ним УтилСборСМП С О Состав элемента представлен в таблице 4.10

Таблица 4.3

Сведения о плательщике сбора (СвНП)

Наименование элемента Сокращенное наименование (код) элемента Признак типа элемента Формат элемента Признак обязательности элемента Дополнительная информация
Признак плательщика ПризПлат А Т(=1) ОК Принимает значение:
1 - крупнейший производитель |
2 - иной производитель
Номер контактного телефона Тлф А Т(1-20) Н
Плательщик сбора - организация | НПЮЛ С   О Состав элемента представлен в таблице 4.4
Плательщик сбора - физическое лицо НПФЛ С О Состав элемента представлен в таблице 4.5

Таблица 4.4

Плательщик сбора - организация (НПЮЛ)

Наименование элемента Сокращенное наименование (код) элемента Признак типа элемента Формат элемента Признак обязательности элемента Дополнительная информация
Наименование организации НаимОрг А Т(1-1000) О
ИНН организации ИННЮЛ А Т(=10) О Типовой элемент <ИННЮЛТип>
КПП КПП А Т(=9) О Типовой элемент <КППТип>

Таблица 4.5

Плательщик сбора - физическое лицо (НПФЛ)

Наименование элемента Сокращенное наименование (код) элемента Признак типа элемента Формат элемента Признак обязательности элемента Дополнительная информация
Фамилия, имя, отчество физического лица ФИО С О Типовой элемент <ФИОТип>.
Состав элемента представлен в таблице 4.14
ИНН физического лица | ИННФЛ П Т(=12) О Типовой элемент <ИННФЛТип>
Сведения о физическом лице, не являющемся индивидуальным предпринимателем СведФЛ С   О Состав элемента представлен в таблице 4.6

Таблица 4.6

Сведения о физическом лице, не являющемся индивидуальным предпринимателем (СведФЛ)

Наименование элемента Сокращенное наименование (код) элемента Признак типа элемента Формат элемента Признак обязательности элемента Дополнительная информация
Сведения о документе, удостоверяющем личность УдЛичнФЛ С О Состав элемента представлен в таблице 4.7
Адрес места жительства (места пребывания) в Российской Федерации АдрРФ С О Типовой элемент <АдрРФТип>.
Состав элемента представлен в таблице 4.13

Таблица 4.7

Сведения о документе, удостоверяющем личность (УдЛичнФЛ)

Наименование элемента Сокращенное наименование (код) элемента Признак типа элемента Формат элемента Признак обязательности элемента Дополнительная информация
Код вида документа КодВидДок А Т(=2) ОК Принимает значение:
21 - паспорт гражданина Российской Федерации |
03 - свидетельство о рождении |
07 - военный билет |
08 - временное удостоверение, выданное взамен военного билета |
10 - паспорт иностранного гражданина |
11 - свидетельство о рассмотрении ходатайства о признании лица беженцем на территории Российской Федерации по существу |
12 - вид на жительство в Российской Федерации |
13 - удостоверение беженца |
14 - временное удостоверение личности гражданина Российской Федерации |
15 - разрешение на временное проживание в Российской Федерации |
18 - свидетельство о предоставлении временного убежища на территории Российской Федерации |
23 - свидетельство о рождении, выданное уполномоченным органом иностранного государства|
24 - удостоверение личности военнослужащего Российской Федерации |
91 - иные документы
Серия и номер СерНомДок А Т(1-25) О
Кем выдан ВыдДок А Т(1-255) О
Дата выдачи ДатаДок А Т(=10) О Типовой элемент <ДатаТип>. Дата в формате ДД.ММ.ГГГГ

Таблица 4.8

Сведения о лице, подписавшем документ (Подписант)

Наименование элемента Сокращенное наименование (код) элемента Признак типа элемента Формат элемента Признак обязательности элемента Дополнительная информация
Признак лица, подписавшего документ ПрПодп А Т(=1) ОК Принимает значение:
1 - плательщик сбора |
2 - представитель плательщика сбора
Фамилия, имя, отчество ФИО С НУ Типовой элемент <ФИОТип>.
Состав элемента представлен в таблице 4.14. Элемент обязателен при выполнении одного из условий:
• <ПрПодп>=2 |
• <ПрПодп>=1 и наличие <НПЮЛ>
Сведения о представителе плательщика сбора СвПред С НУ Состав элемента представлен в таблице 4.9. Элемент обязателен при <ПрПодп>=2

Таблица 4.9

Сведения о представителе плательщика сбора (СвПред)

Наименование элемента Сокращенное наименование (код) элемента Признак типа элемента Формат элемента Признак обязательности элемента Дополнительная информация
Наименование документа, подтверждающего полномочия представителя плательщика сбора НаимДок А Т(1-120) О
Наименование организации - представителя плательщика сбора НаимОрг А Т(1-1000) Н

Таблица 4.10

Расчет суммы утилизационного сбора в отношении самоходных машин и (или) прицепов к ним (УтилСборСМП)

Наименование элемента Сокращенное наименование (код) элемента Признак типа элемента Формат элемента Признак обязательности элемента Дополнительная информация
Сумма утилизационного сбора, подлежащая уплате в бюджет СумСборУпл С О Состав элемента представлен в таблице 4.11

Таблица 4.11

Сумма утилизационного сбора, подлежащая уплате в бюджет (СумСборУпл)

Наименование элемента Сокращенное наименование (код) элемента Признак типа элемента Формат элемента Признак обязательности элемента Дополнительная информация
Код бюджетной классификации КБК А Т(=20) ОК Типовой элемент <КБКТип>.
Принимает значение в соответствии с классификатором кодов классификации доходов бюджетов Российской Федерации
Код по ОКТМО ОКТМО А Т(=8) |
Т(=11)
ОК Типовой элемент <ОКТМОТип>. Принимает значение в соответствии с Общероссийским классификатором территорий муниципальных образований
Общая сумма утилизационного сбора, подлежащая уплате в бюджет (в рублях) СборПУОбщ А N(12) ОУ Принимает значение, равное сумме значений всех <СборПУ> из множественной таблицы 4.11.
Значение элемента больше или равно 0
Расчет суммы утилизационного сбора РасчСбор С ом Состав элемента представлен в таблице 4.12

Таблица 4.12

Расчет суммы утилизационного сбора (РасчСбор)

Наименование элемента Сокращенное наименование (код) элемента Признак типа элемента Формат элемента Признак обязательности элемента Дополнительная информация
Заводской номер самоходной машины (прицепа) НомЗаводМП А Т(1-25) О
Дата изготовления самоходной машины (прицепа) ДатаВыпМП А Т(=10) О Типовой элемент <ДатаТип>. Дата в формате ДД.ММ.ГГГГ
Идентификационный код ИдКод А Т(=3) ОК Принимает значение в соответствии с Перечнем видов и категорий самоходных машин и прицепов к ним, в отношении которых уплачивается утилизационный сбор, а также размеров утилизационного сбора, утвержденным постановлением Правительства Российской Федерации от 06.02.2016 N 81 "Об утилизационном сборе в отношении самоходных машин и (или) прицепов к ним и о внесении изменений в некоторые акты Правительства Российской Федерации" (далее - постановление Правительства Российской Федерации от 06.02.2016 N 81), а именно:
А01 | А02 | А03 | А04 | В01 | В02 | В03 | В04 | В05 | С01 | С02 | С03 | D01 | D02 | D03 | D04 | Е01 | Е02 | Е03 | F01 | F02 | F03 | F04 | F05 | F06 | F07 | G01 | G02 | G03 | G04 | G05 | G06 | G07 | Н01 | Н02 | Н03 I01 | I02 | I03 | J01 | J02 | J03 | J04 | J05 | J06 | J07 | J08 | J09 | K02 | К02 | L01 | L02 | М01 | М02 | М03 | М04 | М05 | М06 | М07 | М08 | М09 | М10 | N01 | N02 | N03 | O01 | O02 | O03 | O04 | O05 | O06 | Р01 | Р02 | РО3 | Q01 | Q02 | Q03 | Q04 | R01 | R02 | R03
Рабочий объем двигателя (куб. см) ОбъемДвиг А N(6) НУ Элемент обязателен и применяется только при <ИдКод> = К01 | К02 | L01 | L02
Мощность силовой установки (л.с.) МощнСилУст А N(4) НУ Элемент обязателен и применяется только при <ИдКод> = С01 | С02 | С03 | D01 | D02 | D03 | D04 | G01 | G02 | G03 I01 | I02 | I03 | М01 | М02 | М03 | М04 | М05 | М06 | М07 | М08 | М09 | М10 | N01 | N02 | N03 | O01 | O02 | O03 | O04 | O05 | O06 | Р01 | Р02 | Р03 | Q01 | Q02 | Q03
Масса (тонн) Масса А N(7.3) НУ Элемент обязателен и применяется только при <ИдКод> = А01 | А02 | А03 | А04 | В01 | В02 | В03 | В04 | В05 | С01 | С02 | С03 | D01 | D02 | D03 | D04 | Е01 | Е02 | Е03 | F01 | F02 | F03 | F04 | F05 | F06 | F07 | G01 | G02 | G03 | G04 | G05 | G06 | G07 | Н01 | Н02 | Н03 | I01 | I02 | I03 | J01 | J02 | J03 | J04 | J05 | J06 | J07 | J08 | J09 | R01 | R02 | R03
Сумма утилизационного сбора, уплаченная за базовую самоходную машину (прицеп) (в рублях) СборБМП А N(10) О
Базовая ставка (в рублях) БазСтав А N(6) О Принимает значение в соответствии с постановлением Правительства Российской Федерации от 06.02.2016 N 81
Коэффициент Коэф А N(4.2) О Принимает значение в соответствии с постановлением Правительства Российской Федерации от 06.02.2016 N 81
Сумма утилизационного сбора (в рублях) Сбор А N(10) ОУ Принимает значение, равное произведению значений элементов <БазСтав> и <Коэф>
Сумма утилизационного сбора, подлежащая уплате (в рублях) СборПУ А N(10) ОУ Принимает значение, равное разности значений элементов <Сбор> и <СборБМП>
Серия, номер паспорта СерНомПасп А Т(=9) | Т(=15) О Значение элемента:
- имеет вид ССпНННННН, где:
СС - серия паспорта (2 знака),
п - пробел (1 знак),
НННННН - номер паспорта (6 знаков) |
- принимает значение в соответствии с решением Коллегии Евразийской экономической комиссии от 22.09.2015 N 122 "Об утверждении Порядка функционирования систем электронных паспортов транспортных средств (электронных паспортов шасси транспортных средств) и электронных паспортов самоходных машин и других видов техники"
Дата выдачи паспорта ДатаПасп А Т(=10) О Типовой элемент <ДатаТип>. Дата в формате ДД.ММ.ГГГГ

Таблица 4.13

Адрес в Российской Федерации (АдрРФТип)

Наименование элемента Сокращенное наименование (код) элемента Признак типа элемента Формат элемента Признак обязательности элемента Дополнительная информация
Почтовый индекс Индекс А Т(=6) Н
Код региона КодРегион А Т(=2) ОК Типовой элемент <ССРФТип>.
Принимает значения в соответствии с Приложением N 3 "Коды субъектов Российской Федерации" к Порядку заполнения налоговой декларации по водному налогу, утвержденному Приказом ФНС России от 09.11.2015 N ММВ-7-3/497@ "Об утверждении формы налоговой декларации по водному налогу, порядка ее заполнения, а также формата представления налоговой декларации по водному налогу в электронной форме" (зарегистрирован Министерством юстиции Российской Федерации 26.01.2016, номер 40785)
Район Район А Т(1-50) Н
Город Город А Т(1-50) Н
Населенный пункт (село, поселок) НаселПункт А Т(1-50) Н
Улица (проспект, переулок) Улица А Т(1-50) Н
Номер дома (владения) Дом А Т(1-20) Н
Номер корпуса (строения) Корпус А Т(1-20) Н
Номер квартиры Кварт А Т(1-20) Н

Таблица 4.14

Фамилия, имя, отчество (ФИОТип)

Наименование элемента Сокращенное наименование (код) элемента Признак типа элемента Формат элемента Признак обязательности элемента Дополнительная информация
Фамилия Фамилия А Т(1-60) О
Имя Имя А Т(1-60) О
Отчество Отчество А Т(1-60) Н