Приказ ФНС РФ от 10.11.2016 N ММВ-7-6/609@

"Об утверждении рекомендуемых форматов представления в электронной форме заявлений о подтверждении права налогоплательщика на получение социальных и имущественных налоговых вычетов, о подтверждении неполучения либо подтверждении факта получения налогоплательщиком социального налогового вычета, а также о предоставлении льготы по имущественным налогам"
Редакция от 10.11.2016 — Не действует Перейти в действующую
Показать изменения

ФЕДЕРАЛЬНАЯ НАЛОГОВАЯ СЛУЖБА

ПРИКАЗ
от 10 ноября 2016 г. N ММВ-7-6/609@

ОБ УТВЕРЖДЕНИИ РЕКОМЕНДУЕМЫХ ФОРМАТОВ ПРЕДСТАВЛЕНИЯ В ЭЛЕКТРОННОЙ ФОРМЕ ЗАЯВЛЕНИЙ О ПОДТВЕРЖДЕНИИ ПРАВА НАЛОГОПЛАТЕЛЬЩИКА НА ПОЛУЧЕНИЕ СОЦИАЛЬНЫХ И ИМУЩЕСТВЕННЫХ НАЛОГОВЫХ ВЫЧЕТОВ, О ПОДТВЕРЖДЕНИИ НЕПОЛУЧЕНИЯ ЛИБО ПОДТВЕРЖДЕНИИ ФАКТА ПОЛУЧЕНИЯ НАЛОГОПЛАТЕЛЬЩИКОМ СОЦИАЛЬНОГО НАЛОГОВОГО ВЫЧЕТА, А ТАКЖЕ О ПРЕДОСТАВЛЕНИИ ЛЬГОТЫ ПО ИМУЩЕСТВЕННЫМ НАЛОГАМ

В соответствии со статьей 11.2 части первой Налогового кодекса Российской Федерации и с положениями пункта 1.1 статьи 213, пункта 2 статьи 219, пункта 8 статьи 220, пункта 3 статьи 361.1, пункта 10 статьи 396, пункта 6 статьи 407 части второй Налогового кодекса Российской Федерации и в целях расширения электронного документооборота налогоплательщиков и налоговых органов через сервис "Личный кабинет налогоплательщика для физических лиц" на официальном сайте Федеральной налоговой службы в информационно-телекоммуникационной сети "Интернет" приказываю:

1. Утвердить:

Рекомендуемый формат представления в электронной форме заявления о подтверждении права налогоплательщика на получение социальных налоговых вычетов, предусмотренных подпунктами 2 и 3 пункта 1 статьи 219 Налогового кодекса Российской Федерации, согласно приложению N 1 к настоящему приказу;

Рекомендуемый формат представления в электронной форме заявления о выдаче справки о подтверждении неполучения налогоплательщиком социального налогового вычета либо подтверждении факта получения налогоплательщиком суммы предоставленного социального налогового вычета, предусмотренного подпунктом 4 пункта 1 статьи 219 Налогового кодекса Российской Федерации, согласно приложению N 2 к настоящему приказу;

Рекомендуемый формат представления в электронной форме заявления о подтверждении права налогоплательщика на получение имущественных налоговых вычетов по налогу на доходы физических лиц согласно приложению N 3 к настоящему приказу.

Рекомендуемый формат представления в электронной форме заявлений о предоставлении льготы по земельному налогу, транспортному налогу, налогу на имущество физических лиц согласно приложению N 4 к настоящему приказу.

2. Контроль за исполнением настоящего приказа возложить на заместителя руководителя Федеральной налоговой службы, координирующего работу по созданию, развитию, сопровождению и эксплуатации автоматизированной информационной системы Федеральной налоговой службы.

Руководитель
Федеральной налоговой службы
М.В. МИШУСТИН

Приложение N 1

УТВЕРЖДЕН
приказом ФНС России
от "__" _________ 2016 г. N ____

РЕКОМЕНДУЕМЫЙ ФОРМАТ
ПРЕДСТАВЛЕНИЯ В ЭЛЕКТРОННОЙ ФОРМЕ ЗАЯВЛЕНИЯ О ПОДТВЕРЖДЕНИИ ПРАВА НАЛОГОПЛАТЕЛЬЩИКА НА ПОЛУЧЕНИЕ СОЦИАЛЬНЫХ НАЛОГОВЫХ ВЫЧЕТОВ, ПРЕДУСМОТРЕННЫХ ПОДПУНКТАМИ 2 И 3 ПУНКТА 1 СТАТЬИ 219 НАЛОГОВОГО КОДЕКСА РОССИЙСКОЙ ФЕДЕРАЦИИ

I. ОБЩИЕ ПОЛОЖЕНИЯ

1. Настоящий формат описывает требования к XML файлам (далее - файлам обмена) передачи в электронной форме в Федеральную налоговую службу (в том числе через ЛК-2) налогоплательщиком заявления о подтверждении права налогоплательщика на получение социальных налоговых вычетов, предусмотренных подпунктами 2 и 3 пункта 1 статьи 219 Налогового кодекса Российской Федерации.

2. Номер версии настоящего формата 5.01, часть 790.

II. ОПИСАНИЕ ФАЙЛА ОБМЕНА

3. Имя файла обмена должно иметь следующий вид:

R_Т_A_K_O_GGGGMMDD_N, где:

R_Т - префикс, принимающий значение ON_ZVPDPRSV;

A_K - идентификатор получателя информации, где: A - идентификатор получателя, которому направляется файл обмена, K - идентификатор конечного получателя, для которого предназначена информация из данного файла обмена <1>. Каждый из идентификаторов (A и K) имеет вид для налоговых органов - четырехразрядный код (код налогового органа в соответствии с классификатором "Система обозначения налоговых органов" (СОНО);

<1> Передача файла от отправителя к конечному получателю (K) может осуществляться в несколько этапов через другие налоговые органы, осуществляющие передачу файла на промежуточных этапах, которые обозначаются идентификатором A. В случае передачи файла от отправителя к конечному получателю при отсутствии налоговых органов, осуществляющих передачу на промежуточных этапах, значения идентификаторов A и K совпадают.

O - идентификатор отправителя информации, имеет вид:

для организаций - девятнадцатиразрядный код (идентификационный номер налогоплательщика (далее - ИНН) и код причины постановки на учет (далее - КПП) организации (обособленного подразделения);

для физических лиц - двенадцатиразрядный код (ИНН физического лица, при наличии. При отсутствии ИНН - последовательность из двенадцати нулей);

GGGG - год формирования передаваемого файла, MM - месяц, DD - день;

N - идентификационный номер файла (длина - от 1 до 36 знаков. Идентификационный номер файла должен обеспечивать уникальность файла).

Расширение имени файла - xml. Расширение имени файла может указываться как строчными, так и прописными буквами.

Параметры первой строки файла обмена

Первая строка XML файла должна иметь следующий вид:

<?xml version ="1.0" encoding ="windows-1251"?>

Имя файла, содержащего XML схему файла обмена, должно иметь следующий вид:

ON_ZVPDPRSV_1_790_01_05_01_xx, где xx - номер версии схемы.

Расширение имени файла - xsd.

XML схема файла обмена приводится отдельным файлом.

4. Логическая модель файла обмена представлена в виде диаграммы структуры файла обмена на рисунке 1 настоящего формата. Элементами логической модели файла обмена являются элементы и атрибуты XML файла. Перечень структурных элементов логической модели файла обмена и сведения о них приведены в таблицах 4.1 - 4.12 настоящего формата.

Для каждого структурного элемента логической модели файла обмена приводятся следующие сведения:

наименование элемента. Приводится полное наименование элемента <1>;

<1> В строке таблицы могут быть описаны несколько элементов, наименования которых разделены символом "|". Такая форма записи применяется при наличии в файле обмена только одного элемента из описанных в этой строке.

сокращенное наименование (код) элемента. Приводится сокращенное наименование элемента. Синтаксис сокращенного наименования должен удовлетворять спецификации XML;

признак типа элемента. Может принимать следующие значения: "С" - сложный элемент логической модели (содержит вложенные элементы), "П" - простой элемент логической модели, реализованный в виде элемента XML файла, "А" - простой элемент логической модели, реализованный в виде атрибута элемента XML файла. Простой элемент логической модели не содержит вложенные элементы;

формат элемента. Формат элемента представляется следующими условными обозначениями: T - символьная строка; N - числовое значение (целое или дробное).

Формат символьной строки указывается в виде T(n-k) или T(=k), где: n - минимальное количество знаков, k - максимальное количество знаков, символ "-" - разделитель, символ "=" означает фиксированное количество знаков в строке. В случае, если минимальное количество знаков равно 0, формат имеет вид T(0-k). В случае, если максимальное количество знаков неограничено, формат имеет вид T(n-).

Формат числового значения указывается в виде N(m.k), где: m - максимальное количество знаков в числе, включая знак (для отрицательного числа), целую и дробную часть числа без разделяющей десятичной точки, k - максимальное число знаков дробной части числа. Если число знаков дробной части числа равно 0 (то есть число целое), то формат числового значения имеет вид N(m).

Для простых элементов, являющихся базовыми в XML (определенными в сети Интернет по электронному адресу: http://www.w3.org/TR/xmlschema-0), например, элемент с типом "date", поле "Формат элемента" не заполняется. Для таких элементов в поле "Дополнительная информация" указывается тип базового элемента;

признак обязательности элемента определяет обязательность наличия элемента (совокупности наименования элемента и его значения) в файле обмена. Признак обязательности элемента может принимать следующие значения: "О" - наличие элемента в файле обмена обязательно; "Н" - наличие элемента в файле обмена необязательно, то есть элемент может отсутствовать. Если элемент принимает ограниченный перечень значений (по классификатору, кодовому словарю и тому подобному), то признак обязательности элемента дополняется символом "К". Например, "ОК". В случае если количество реализаций элемента может быть более одной, то признак обязательности элемента дополняется символом "М". Например, "НМ" или "ОКМ".

К вышеперечисленным признакам обязательности элемента может добавляться значение "У" в случае описания в XML схеме условий, предъявляемых к элементу в файле обмена, описанных в графе "Дополнительная информация". Например, "НУ" или "ОКУ";

дополнительная информация содержит, при необходимости, требования к элементу файла обмена, не указанные ранее. Для сложных элементов указывается ссылка на таблицу, в которой описывается состав данного элемента. Для элементов, принимающих ограниченный перечень значений из классификатора (кодового словаря и тому подобного), указывается соответствующее наименование классификатора (кодового словаря и тому подобного) или приводится перечень возможных значений. Для классификатора (кодового словаря и тому подобного) может указываться ссылка на его местонахождение. Для элементов, использующих пользовательский тип данных, указывается наименование типового элемента.

Рисунок 1. Диаграмма структуры файла обмена

Таблица 4.1

Файл обмена (Файл)

Наименование элемента Сокращенное наименование (код) элемента Признак типа элемента Формат элемента Признак обязательности элемента Дополнительная информация
Идентификатор файла ИдФайл А T(1-255) ОУ Содержит (повторяет) имя сформированного файла (без расширения)
Версия программы, с помощью которой сформирован файл ВерсПрог А T(1-40) О
Версия формата ВерсФорм А T(1-5) О Принимает значение: 5.01
Состав и структура документа Документ С О Состав элемента представлен в таблице 4.2

Таблица 4.2

Состав и структура документа (Документ)

Наименование элемента Сокращенное наименование (код) элемента Признак типа элемента Формат элемента Признак обязательности элемента Дополнительная информация
Код формы документа по КНД КНД А T(=7) ОК Типовой элемент <КНДТип>.
Принимает значение: 1112518
Дата формирования документа ДатаДок А T(=10) О Типовой элемент <ДатаТип>.
Дата в формате ДД.ММ.ГГГГ
Код налогового органа, в который представляются сведения КодНО А T(=4) ОК Типовой элемент <СОНОТип>.
Принимает значения в соответствии с классификатором "Система обозначений налоговых органов"
Сведения о налогоплательщике СвНП С О Состав элемента представлен в таблице 4.3
Сведения о лице, подписавшем документ Подписант С О Состав элемента представлен в таблице 4.5
Заявление о подтверждении права налогоплательщика на получение социальных налоговых вычетов, предусмотренных подпунктами 2 и 3 пункта 1 статьи 219 Налогового кодекса Российской Федерации ЗаявПравСНВ С О Состав элемента представлен в таблице 4.6

Таблица 4.3

Сведения о налогоплательщике (СвНП)

Наименование элемента Сокращенное наименование (код) элемента Признак типа элемента Формат элемента Признак обязательности элемента Дополнительная информация
Налогоплательщик - физическое лицо НПФЛ С О Состав элемента представлен в таблице 4.4

Таблица 4.4

Налогоплательщик - физическое лицо (НПФЛ)

Наименование элемента Сокращенное наименование (код) элемента Признак типа элемента Формат элемента Признак обязательности элемента Дополнительная информация
ИНН физического лица ИННФЛ А T(=12) О Типовой элемент <ИННФЛТип>
Дата рождения ДатаРожд А T(=10) О Типовой элемент <ДатаТип>.
Дата в формате ДД.ММ.ГГГГ
Номер контактного телефона Тлф А T(1-20) Н
Фамилия, имя, отчество физического лица ФИО С О Типовой элемент <ФИОТип>.
Состав элемента представлен в таблице 4.12
Сведения о документе, удостоверяющем личность УдЛичнФЛ С О Типовой элемент <УдЛичнФЛТип>.
Состав элемента представлен в таблице 4.10
Адрес места жительства/регистрации в Российской Федерации АдрМЖРФ С О Типовой элемент <АдрРФТип>.
Состав элемента представлен в таблице 4.11

Таблица 4.5

Сведения о лице, подписавшем документ (Подписант)

Наименование элемента Сокращенное наименование (код) элемента Признак типа элемента Формат элемента Признак обязательности элемента Дополнительная информация
Признак лица, подписавшего документ ПрПодп А T(=1) ОК Принимает значение:
1 - налогоплательщик
Фамилия, имя, отчество физического лица ФИО С О Типовой элемент <ФИОТип>.
Состав элемента представлен в таблице 4.12

Таблица 4.6

Заявление о подтверждении права налогоплательщика на получение социальных налоговых вычетов, предусмотренных подпунктами 2 и 3 пункта 1 статьи 219 Налогового кодекса Российской Федерации (ЗаявПравСНВ)

Наименование элемента Сокращенное наименование (код) элемента Признак типа элемента Формат элемента Признак обязательности элемента Дополнительная информация
Год, на который запрашивается подтверждение права на получение социальных налоговых вычетов ПравГод А О Типовой элемент <xs:gYear>.
Год в формате ГГГГ
Социальный налоговый вычет, в отношении которого не применяются ограничения, установленные пунктом 2 статьи 219 Налогового кодекса Российской Федерации, в сумме, уплаченной за дорогостоящее лечение в медицинских организациях, у индивидуальных предпринимателей, осуществляющих медицинскую деятельность ВычНеОгр219.2 А N(17.2) Н
Социальные налоговые вычеты, в отношении которых применяется ограничение, установленное подпунктом 2 пункта 1 статьи 219 Налогового кодекса Российской Федерации, в сумме, уплаченной за обучение своих детей в возрасте до 24 лет, подопечных в возрасте до 18 лет, граждан, бывших подопечных, после прекращения опеки или попечительства в возрасте до 24 лет ВычОгр219.1.2 А N(17.2) Н
Социальные налоговые вычеты, в отношении которых применяется ограничение, установленное пунктом 2 статьи 219 Налогового кодекса Российской Федерации, в сумме, уплаченной за свое обучение, обучение брата (сестры) в возрасте до 24 лет ВычОгр219.2Обуч А N(17.2) Н
Социальные налоговые вычеты, в отношении которых применяется ограничение, установленное пунктом 2 статьи 219 Налогового кодекса Российской Федерации, в сумме, уплаченной за медицинские услуги, оказанные медицинскими организациями, индивидуальными предпринимателями, осуществляющими медицинскую деятельность, мне, супругу (супруге), родителям, детям (в том числе усыновленным) в возрасте до 18 лет, подопечным в возрасте до 18 лет, а также в размере стоимости лекарственных препаратов для медицинского применения ВычОгр219.2Мед А N(17.2) Н
Социальные налоговые вычеты, в отношении которых применяется ограничение, установленное пунктом 2 статьи 219 Налогового кодекса Российской Федерации, в сумме страховых взносов, уплаченных по договорам добровольного личного страхования, а также по договорам добровольного страхования своих супруга (супруги), родителей, детей (в том числе усыновленных) в возрасте до 18 лет, подопечных в возрасте до 18 лет ВычОгр219.2Стр А N(17.2) Н
Общая сумма социальных налоговых вычетов ОбщСумВыч А N(17.2) Н
Сведения о работодателе (налоговом агенте), у которого планируется получение вычета СведНА С О Состав элемента представлен в таблице 4.7

Таблица 4.7

Сведения о работодателе (налоговом агенте), у которого планируется получение вычета (СведНА)

Наименование элемента Сокращенное наименование (код) элемента Признак типа элемента Формат элемента Признак обязательности элемента Дополнительная информация
Сведения об организации - работодателе (налоговом агенте) | СвЮЛ С О Состав элемента представлен в таблице 4.8
Сведения об индивидуальном предпринимателе - работодателе (налоговом агенте) СвФЛ С О Состав элемента представлен в таблице 4.9

Таблица 4.8

Сведения об организации - работодателе (налоговом агенте) (СвЮЛ)

Наименование элемента Сокращенное наименование (код) элемента Признак типа элемента Формат элемента Признак обязательности элемента Дополнительная информация
Наименование организации НаимОрг А T(1-1000) О
ИНН организации ИННЮЛ А T(=10) О Типовой элемент <ИННЮЛТип>
КПП КПП А T(=9) О Типовой элемент <КППТип>

Таблица 4.9

Сведения об индивидуальном предпринимателе - работодателе (налоговом агенте) (СвФЛ)

Наименование элемента Сокращенное наименование (код) элемента Признак типа элемента Формат элемента Признак обязательности элемента Дополнительная информация
ИНН физического лица ИННФЛ А T(=12) О Типовой элемент <ИННФЛТип>
Фамилия, имя, отчество индивидуального предпринимателя ФИО С О Типовой элемент <ФИОТип>.
Состав элемента представлен в таблице 4.12

Таблица 4.10

Сведения о документе, удостоверяющем личность (УдЛичнФЛТип)

Наименование элемента Сокращенное наименование (код) элемента Признак типа элемента Формат элемента Признак обязательности элемента Дополнительная информация
Код вида документа, удостоверяющего личность КодВидДок А T(=2) ОК Типовой элемент <СПДУЛТип>.
Принимает значение в соответствии со справочником "Виды документов, удостоверяющих личность налогоплательщика"
Серия и номер документа, удостоверяющего личность СерНомДок А T(1-25) О Типовой элемент <СПДУЛШТип>.
Формат значения в соответствии со справочником "Виды документов, удостоверяющих личность налогоплательщика"
Дата выдачи документа, удостоверяющего личность ДатаДок А T(=10) О Типовой элемент <ДатаТип>.
Дата в формате ДД.ММ.ГГГГ
Наименование органа, выдавшего документ, удостоверяющий личность ВыдДок А T(1-255) О
Код подразделения органа, выдавшего документ, удостоверяющий личность КодВыдДок А T(=7) Н

Таблица 4.11

Адрес в Российской Федерации (АдрРФТип)

Наименование элемента Сокращенное наименование (код) элемента Признак типа элемента Формат элемента Признак обязательности элемента Дополнительная информация
Почтовый индекс Индекс А T(=6) Н
Код региона КодРегион А T(=2) ОК Типовой элемент <ССРФТип>.
Принимает значения в соответствии со справочником "Субъекты Российской Федерации"
Район Район А T(1-50) Н
Город Город А T(1-50) Н
Населенный пункт НаселПункт А T(1-50) Н
Улица Улица А T(1-50) Н
Номер дома Дом А T(1-20) Н
Номер корпуса Корпус А T(1-20) Н
Номер квартиры Кварт А T(1-20) Н

Таблица 4.12

Фамилия, имя, отчество (ФИОТип)

Наименование элемента Сокращенное наименование (код) элемента Признак типа элемента Формат элемента Признак обязательности элемента Дополнительная информация
Фамилия Фамилия А T(1-60) О
Имя Имя А T(1-60) О
Отчество Отчество А T(1-60) Н

Приложение N 2

УТВЕРЖДЕН
приказом ФНС России
от "__" _________ 2016 г. N ____

РЕКОМЕНДУЕМЫЙ ФОРМАТ
ПРЕДСТАВЛЕНИЯ В ЭЛЕКТРОННОЙ ФОРМЕ ЗАЯВЛЕНИЯ О ВЫДАЧЕ СПРАВКИ О ПОДТВЕРЖДЕНИИ НЕПОЛУЧЕНИЯ НАЛОГОПЛАТЕЛЬЩИКОМ СОЦИАЛЬНОГО НАЛОГОВОГО ВЫЧЕТА ЛИБО ПОДТВЕРЖДЕНИИ ФАКТА ПОЛУЧЕНИЯ НАЛОГОПЛАТЕЛЬЩИКОМ СУММЫ ПРЕДОСТАВЛЕННОГО СОЦИАЛЬНОГО НАЛОГОВОГО ВЫЧЕТА, ПРЕДУСМОТРЕННОГО ПОДПУНКТОМ 4 ПУНКТА 1 СТАТЬИ 219 НАЛОГОВОГО КОДЕКСА РОССИЙСКОЙ ФЕДЕРАЦИИ

I. ОБЩИЕ ПОЛОЖЕНИЯ

1. Настоящий формат описывает требования к XML файлам (далее - файлам обмена) передачи в электронной форме в Федеральную налоговую службу (в том числе через ЛК-2) налогоплательщиком заявления о выдаче справки о подтверждении неполучения налогоплательщиком социального налогового вычета либо подтверждении факта получения налогоплательщиком суммы предоставленного социального налогового вычета, предусмотренного подпунктом 4 пункта 1 статьи 219 Налогового кодекса Российской Федерации.

2. Номер версии настоящего формата 5.01, часть 791.

II. ОПИСАНИЕ ФАЙЛА ОБМЕНА

3. Имя файла обмена должно иметь следующий вид:

R_Т_A_K_O_GGGGMMDD_N, где:

R_Т - префикс, принимающий значение ON_ZVNEVICH;

A_K - идентификатор получателя информации, где: A - идентификатор получателя, которому направляется файл обмена, K - идентификатор конечного получателя, для которого предназначена информация из данного файла обмена <1>. Каждый из идентификаторов (A и K) имеет вид для налоговых органов - четырехразрядный код (код налогового органа в соответствии с классификатором "Система обозначения налоговых органов" (СОНО);

<1> Передача файла от отправителя к конечному получателю (K) может осуществляться в несколько этапов через другие налоговые органы, осуществляющие передачу файла на промежуточных этапах, которые обозначаются идентификатором A. В случае передачи файла от отправителя к конечному получателю при отсутствии налоговых органов, осуществляющих передачу на промежуточных этапах, значения идентификаторов A и K совпадают.

O - идентификатор отправителя информации, имеет вид:

для организаций - девятнадцатиразрядный код (идентификационный номер налогоплательщика (далее - ИНН) и код причины постановки на учет (далее - КПП) организации (обособленного подразделения);

для физических лиц - двенадцатиразрядный код (ИНН физического лица, при наличии. При отсутствии ИНН - последовательность из двенадцати нулей);

GGGG - год формирования передаваемого файла, MM - месяц, DD - день;

N - идентификационный номер файла (длина - от 1 до 36 знаков. Идентификационный номер файла должен обеспечивать уникальность файла).

Расширение имени файла - xml. Расширение имени файла может указываться как строчными, так и прописными буквами.

Параметры первой строки файла обмена

Первая строка XML файла должна иметь следующий вид:

<?xml version ="1.0" encoding ="windows-1251"?>

Имя файла, содержащего XML схему файла обмена, должно иметь следующий вид:

ON_ZVNEVICH_1_791_01_05_01_xx, где xx - номер версии схемы.

Расширение имени файла - xsd.

XML схема файла обмена приводится отдельным файлом.

4. Логическая модель файла обмена представлена в виде диаграммы структуры файла обмена на рисунке 1 настоящего формата. Элементами логической модели файла обмена являются элементы и атрибуты XML файла. Перечень структурных элементов логической модели файла обмена и сведения о них приведены в таблицах 4.1 - 4.13 настоящего формата.

Для каждого структурного элемента логической модели файла обмена приводятся следующие сведения:

наименование элемента. Приводится полное наименование элемента <1>;

<1> В строке таблицы могут быть описаны несколько элементов, наименования которых разделены символом "|". Такая форма записи применяется при наличии в файле обмена только одного элемента из описанных в этой строке.

сокращенное наименование (код) элемента. Приводится сокращенное наименование элемента. Синтаксис сокращенного наименования должен удовлетворять спецификации XML;

признак типа элемента. Может принимать следующие значения: "С" - сложный элемент логической модели (содержит вложенные элементы), "П" - простой элемент логической модели, реализованный в виде элемента XML файла, "А" - простой элемент логической модели, реализованный в виде атрибута элемента XML файла. Простой элемент логической модели не содержит вложенные элементы;

формат элемента. Формат элемента представляется следующими условными обозначениями: Т - символьная строка; N - числовое значение (целое или дробное).

Формат символьной строки указывается в виде T(n-k) или T(=k), где: n - минимальное количество знаков, к - максимальное количество знаков, символ "-" - разделитель, символ "=" означает фиксированное количество знаков в строке. В случае, если минимальное количество знаков равно 0, формат имеет вид T(0-к). В случае, если максимальное количество знаков неограничено, формат имеет вид T(n-).

Формат числового значения указывается в виде N(m.k), где: m - максимальное количество знаков в числе, включая знак (для отрицательного числа), целую и дробную часть числа без разделяющей десятичной точки, k - максимальное число знаков дробной части числа. Если число знаков дробной части числа равно 0 (то есть число целое), то формат числового значения имеет вид N(m).

Для простых элементов, являющихся базовыми в XML (определенными в сети Интернет по электронному адресу: http://www.w3.org/TR/xmlschema-0), например, элемент с типом "date", поле "Формат элемента" не заполняется. Для таких элементов в поле "Дополнительная информация" указывается тип базового элемента;

признак обязательности элемента определяет обязательность присутствия элемента (совокупности наименования элемента и его значения) в файле обмена. Признак обязательности элемента может принимать следующие значения: "О" - наличие элемента в файле обмена обязательно; "Н" - присутствие элемента в файле обмена необязательно, то есть элемент может отсутствовать. Если элемент принимает ограниченный перечень значений (по классификатору, кодовому словарю и тому подобному), то признак обязательности элемента дополняется символом "К". Например, "ОК". В случае если количество реализаций элемента может быть более одной, то признак обязательности элемента дополняется символом "М". Например, "НМ" или "ОКМ".

К вышеперечисленным признакам обязательности элемента может добавляться значение "У" в случае описания в XML схеме условий, предъявляемых к элементу в файле обмена, описанных в графе "Дополнительная информация". Например, "НУ" или "ОКУ";

дополнительная информация содержит, при необходимости, требования к элементу файла обмена, не указанные ранее. Для сложных элементов указывается ссылка на таблицу, в которой описывается состав данного элемента. Для элементов, принимающих ограниченный перечень значений из классификатора (кодового словаря и тому подобного), указывается соответствующее наименование классификатора (кодового словаря и тому подобного) или приводится перечень возможных значений. Для классификатора (кодового словаря и тому подобного) может указываться ссылка на его местонахождение. Для элементов, использующих пользовательский тип данных, указывается наименование типового элемента.

Рисунок 1. Диаграмма структуры файла обмена

Таблица 4.1

Файл обмена (Файл)

Наименование элемента Сокращенное наименование (код) элемента Признак типа элемента Формат элемента Признак обязательности элемента Дополнительная информация
Идентификатор файла ИдФайл А T(1-255) ОУ Содержит (повторяет) имя сформированного файла (без расширения)
Версия программы, с помощью которой сформирован файл ВерсПрог А T(1-40) О
Версия формата ВерсФорм А T(1-5) О Принимает значение: 5.01
Состав и структура документа Документ С О Состав элемента представлен в таблице 4.2

Таблица 4.2

Состав и структура документа (Документ)

Наименование элемента Сокращенное наименование (код) элемента Признак типа элемента Формат элемента Признак обязательности элемента Дополнительная информация
Код формы документа по КНД КНД А T(=7) ОК Типовой элемент <КНДТип>.
Принимает значение: 1112526
Дата формирования документа ДатаДок А T(=10) О Типовой элемент <ДатаТип>.
Дата в формате ДД.ММ.ГГГГ
Код налогового органа, в который представляются сведения КодНО А T(=4) ОК Типовой элемент <СОНОТип>.
Принимает значения в соответствии с классификатором "Система обозначений налоговых органов"
Сведения о налогоплательщике СвНП С О Состав элемента представлен в таблице 4.3
Сведения о лице, подписавшем документ Подписант С О Состав элемента представлен в таблице 4.5
Заявление о выдаче справки о подтверждении неполучения налогоплательщиком социального налогового вычета либо подтверждении факта получения налогоплательщиком суммы предоставленного социального налогового вычета, предусмотренного подпунктом 4 пункта 1 статьи 219 Налогового кодекса Российской Федерации ЗаявСпрНеВыч С О Состав элемента представлен в таблице 4.6

Таблица 4.3

Сведения о налогоплательщике (СвНП)

Наименование элемента Сокращенное наименование (код) элемента Признак типа элемента Формат элемента Признак обязательности элемента Дополнительная информация
Налогоплательщик - физическое лицо НПФЛ С О Состав элемента представлен в таблице 4.4

Таблица 4.4

Налогоплательщик - физическое лицо (НПФЛ)

Наименование элемента Сокращенное наименование (код) элемента Признак типа элемента Формат элемента Признак обязательности элемента Дополнительная информация
ИНН физического лица ИННФЛ А T(=12) О Типовой элемент <ИННФЛТип>
Дата рождения ДатаРожд А T(=10) О Типовой элемент <ДатаТип>.
Дата в формате ДД.ММ.ГГГГ
Номер контактного телефона Тлф А T(1-20) Н
Фамилия, имя, отчество физического лица ФИО С О Типовой элемент <ФИОТип>.
Состав элемента представлен в таблице 4.13
Сведения о документе, удостоверяющем личность УдЛичнФЛ С О Типовой элемент <УдЛичнФЛТип>.
Состав элемента представлен в таблице 4.11
Адрес места жительства/регистрации в Российской Федерации АдрМЖРФ С О Типовой элемент <АдрРФТип>.
Состав элемента представлен в таблице 4.12

Таблица 4.5

Сведения о лице, подписавшем документ (Подписант)

Наименование элемента Сокращенное наименование (код) элемента Признак типа элемента Формат элемента Признак обязательности элемента Дополнительная информация
Признак лица, подписавшего документ ПрПодп А T(=1) ОК Принимает значение:
1 - налогоплательщик
Фамилия, имя, отчество физического лица ФИО С О Типовой элемент <ФИОТип>.
Состав элемента представлен в таблице 4.13

Таблица 4.6

Заявление о выдаче Справки о подтверждении неполучения налогоплательщиком социального налогового вычета либо подтверждении факта получения налогоплательщиком суммы предоставленного социального налогового вычета, предусмотренного подпунктом 4 пункта 1 статьи 219 Налогового кодекса Российской Федерации (ЗаявСпрНеВыч)

Наименование элемента Сокращенное наименование (код) элемента Признак типа элемента Формат элемента Признак обязательности элемента Дополнительная информация
Сведения о факте неполучения социального налогового вычета, предусмотренного подпунктом 4 пункта 1 статьи 219 Налогового кодекса Российской Федерации, в части уплаченных налогоплательщиком взносов по договору | СвНеполучВыч С О Состав элемента представлен в таблице 4.7
Сведения о факте получения социального налогового вычета, предусмотренного подпунктом 4 пункта 1 статьи 219 Налогового кодекса Российской Федерации, в части уплаченных налогоплательщиком взносов по договору СвПолучВыч С О Состав элемента представлен в таблице 4.8
Сведения о налоговом агенте, для представления которому выдается справка СведНА С О Типовой элемент <СведОргТип>.
Состав элемента представлен в таблице 4.10

Таблица 4.7

Сведения о факте неполучения социального налогового вычета, предусмотренного подпунктом 4 пункта 1 статьи 219 Налогового кодекса Российской Федерации, в части уплаченных налогоплательщиком взносов по договору (СвНеполучВыч)

Наименование элемента Сокращенное наименование (код) элемента Признак типа элемента Формат элемента Признак обязательности элемента Дополнительная информация
Вид договора ВидДог А T(=1) ОК Принимает значение:
1 - добровольное страхование жизни |
2 - добровольное пенсионное страхование |
3 - негосударственное пенсионное обеспечение
Номер договора НомерДог А T(1-150) О
Дата договора ДатаДог А T(=10) О Типовой элемент <ДатаТип>.
Дата в формате ДД.ММ.ГГГГ
Сведения об организации, с которой заключен договор СведОргДог С О Типовой элемент <СведОргТип>.
Состав элемента представлен в таблице 4.10
Сведения о лице, в пользу которого заключен договор СведЛицДог С О Типовой элемент <СведЛицДогТип>.
Состав элемента представлен в таблице 4.9

Таблица 4.8

Сведения о факте получения социального налогового вычета, предусмотренного подпунктом 4 пункта 1 статьи 219 Налогового кодекса Российской Федерации, в части уплаченных налогоплательщиком взносов по договору (СвПолучВыч)

Наименование элемента Сокращенное наименование (код) элемента Признак типа элемента Формат элемента Признак обязательности элемента Дополнительная информация
Вид договора ВидДог А T(=1) ОК Принимает значение:
1 - добровольное страхование жизни |
2 - добровольное пенсионное страхование |
3 - негосударственное пенсионное обеспечение
Номер договора НомерДог А T(1-150) О
Дата договора ДатаДог А T(=10) О Типовой элемент <ДатаТип>.
Дата в формате ДД.ММ.ГГГГ
Сумма полученного социального налогового вычета, предусмотренного подпунктом 4 пункта 1 статьи 219 Налогового кодекса Российской Федерации СумВыч А N(17.2) О
Код налогового органа, которым предоставлен социальный налоговый вычет в части уплаченных налогоплательщиком взносов по указанному договору КодНО А T(=4) ОК Типовой элемент <СОНОТип>.
Принимает значения в соответствии с классификатором "Система обозначений налоговых органов"
Сведения об организации, с которой заключен договор СведОргДог С О Типовой элемент <СведОргТип>.
Состав элемента представлен в таблице 4.10
Сведения о лице, в пользу которого заключен договор СведЛицДог С О Типовой элемент <СведЛицДогТип>.
Состав элемента представлен в таблице 4.9

Таблица 4.9

Сведения о лице, в пользу которого заключен договор (СведЛицДогТип)

Наименование элемента Сокращенное наименование (код) элемента Признак типа элемента Формат элемента Признак обязательности элемента Дополнительная информация
Степень родства СтепРодств А T(=1) НК Принимает значение:
1 - супруг/супруга
2 - сын/дочь (том числе, дети-инвалиды, усыновленные, находящиеся под опекой (попечительством))
3 - отец/мать (том числе, усыновители)
4 - брат/сестра (полнородные и неполнородные)
5 - дедушка/бабушка
6 - внук/внучка
Фамилия, имя, отчество застрахованного лица ФИО С О Типовой элемент <ФИОТип>.
Состав элемента представлен в таблице 4.13

Таблица 4.10

Сведения об организации (СведОргТип)

Наименование элемента Сокращенное наименование (код) элемента Признак типа элемента Формат элемента Признак обязательности элемента Дополнительная информация
Наименование организации НаимОрг А T(1-1000) О
ИНН организации ИННЮЛ А T(=10) О Типовой элемент <ИННЮЛТип>
КПП КПП А T(=9) О Типовой элемент <КППТип>

Таблица 4.11

Сведения о документе, удостоверяющем личность (УдЛичнФЛТип)

Наименование элемента Сокращенное наименование (код) элемента Признак типа элемента Формат элемента Признак обязательности элемента Дополнительная информация
Код вида документа, удостоверяющего личность КодВидДок А T(=2) ОК Типовой элемент <СПДУЛТип>.
Принимает значение в соответствии со справочником "Виды документов, удостоверяющих личность налогоплательщика"
Серия и номер документа, удостоверяющего личность СерНомДок А T(1-25) ОК Типовой элемент <СПДУЛШТип>.
Формат значения в соответствии со справочником "Виды документов, удостоверяющих личность налогоплательщика"
Дата выдачи документа, удостоверяющего личность ДатаДок А T(=10) О Типовой элемент <ДатаТип>.
Дата в формате ДД.ММ.ГГГГ
Наименование органа, выдавшего документ, удостоверяющий личность ВыдДок А T(1-255) О
Код подразделения органа, выдавшего документ, удостоверяющий личность КодВыдДок А T(=7) Н

Таблица 4.12

Адрес в Российской Федерации (АдрРФТип)

Наименование элемента Сокращенное наименование (код) элемента Признак типа элемента Формат элемента Признак обязательности элемента Дополнительная информация
Почтовый индекс Индекс А T(=6) Н
Код региона КодРегион А T(=2) ОК Типовой элемент <ССРФТип>.
Принимает значения в соответствии со справочником "Субъекты Российской Федерации"
Район Район А T(1-50) Н
Город Город А T(1-50) Н
Населенный пункт НаселПункт А T(1-50) Н
Улица Улица А T(1-50) Н
Номер дома Дом А T(1-20) Н
Номер корпуса Корпус А T(1-20) Н
Номер квартиры Кварт А T(1-20) Н

Таблица 4.13

Фамилия, имя, отчество (ФИОТип)

Наименование элемента Сокращенное наименование (код) элемента Признак типа элемента Формат элемента Признак обязательности элемента Дополнительная информация
Фамилия Фамилия А T(1-60) О
Имя Имя А T(1-60) О
Отчество Отчество А T(1-60) Н

Приложение N 3

УТВЕРЖДЕН
приказом ФНС России
от "__" _________ 2016 г. N ____

РЕКОМЕНДУЕМЫЙ ФОРМАТ
ПРЕДСТАВЛЕНИЯ В ЭЛЕКТРОННОЙ ФОРМЕ ЗАЯВЛЕНИЯ О ПОДТВЕРЖДЕНИИ ПРАВА НАЛОГОПЛАТЕЛЬЩИКА НА ПОЛУЧЕНИЕ ИМУЩЕСТВЕННЫХ НАЛОГОВЫХ ВЫЧЕТОВ ПО НАЛОГУ НА ДОХОДЫ ФИЗИЧЕСКИХ ЛИЦ

I. ОБЩИЕ ПОЛОЖЕНИЯ

1. Настоящий формат описывает требования к XML файлам (далее - файлам обмена) передачи в электронной форме в Федеральную налоговую службу (в том числе через ЛК-2) налогоплательщиком заявления о подтверждении права налогоплательщика на получение имущественных налоговых вычетов по налогу на доходы физических лиц.

2. Номер версии настоящего формата 5.01, часть 789.

II. ОПИСАНИЕ ФАЙЛА ОБМЕНА

3. Имя файла обмена должно иметь следующий вид:

R_Т_A_K_O_GGGGMMDD_N, где:

R_Т - префикс, принимающий значение ON_ZVPDPIMV;

A_K - идентификатор получателя информации, где: A - идентификатор получателя, которому направляется файл обмена, K - идентификатор конечного получателя, для которого предназначена информация из данного файла обмена <1>. Каждый из идентификаторов (A и K) имеет вид для налоговых органов - четырехразрядный код (код налогового органа в соответствии с классификатором "Система обозначения налоговых органов" (СОНО);

<1> Передача файла от отправителя к конечному получателю (K) может осуществляться в несколько этапов через другие налоговые органы, осуществляющие передачу файла на промежуточных этапах, которые обозначаются идентификатором A. В случае передачи файла от отправителя к конечному получателю при отсутствии налоговых органов, осуществляющих передачу на промежуточных этапах, значения идентификаторов A и K совпадают.

O - идентификатор отправителя информации, имеет вид:

для организаций - девятнадцатиразрядный код (идентификационный номер налогоплательщика (далее - ИНН) и код причины постановки на учет (далее - КПП) организации (обособленного подразделения);

для физических лиц - двенадцатиразрядный код (ИНН физического лица, при наличии. При отсутствии ИНН - последовательность из двенадцати нулей);

GGGG - год формирования передаваемого файла, MM - месяц, DD - день;

N - идентификационный номер файла (длина - от 1 до 36 знаков. Идентификационный номер файла должен обеспечивать уникальность файла).

Расширение имени файла - xml. Расширение имени файла может указываться как строчными, так и прописными буквами.

Параметры первой строки файла обмена

Первая строка XML файла должна иметь следующий вид:

<?xml version ="1.0" encoding ="windows-1251"?>

Имя файла, содержащего XML схему файла обмена, должно иметь следующий вид:

ON_ZVPDPIMV_1_789_00_05_01_xx, где xx - номер версии схемы.

Расширение имени файла - xsd.

XML схема файла обмена приводится отдельным файлом.

4. Логическая модель файла обмена представлена в виде диаграммы структуры файла обмена на рисунке 1 настоящего формата. Элементами логической модели файла обмена являются элементы и атрибуты XML файла. Перечень структурных элементов логической модели файла обмена и сведения о них приведены в таблицах 4.1 - 4.13 настоящего формата.

Для каждого структурного элемента логической модели файла обмена приводятся следующие сведения:

наименование элемента. Приводится полное наименование элемента <1>;

<1> В строке таблицы могут быть описаны несколько элементов, наименования которых разделены символом "|". Такая форма записи применяется при наличии в файле обмена только одного элемента из описанных в этой строке.

сокращенное наименование (код) элемента. Приводится сокращенное наименование элемента. Синтаксис сокращенного наименования должен удовлетворять спецификации XML;

признак типа элемента. Может принимать следующие значения: "С" - сложный элемент логической модели (содержит вложенные элементы), "П" - простой элемент логической модели, реализованный в виде элемента XML файла, "А" - простой элемент логической модели, реализованный в виде атрибута элемента XML файла. Простой элемент логической модели не содержит вложенные элементы;

формат элемента. Формат элемента представляется следующими условными обозначениями: T - символьная строка; N - числовое значение (целое или дробное).

Формат символьной строки указывается в виде T(n-k) или T(=k), где: n - минимальное количество знаков, k - максимальное количество знаков, символ "-" - разделитель, символ "=" означает фиксированное количество знаков в строке. В случае, если минимальное количество знаков равно 0, формат имеет вид T(0-k). В случае, если максимальное количество знаков неограничено, формат имеет вид T(n-).

Формат числового значения указывается в виде N(m.k), где: m - максимальное количество знаков в числе, включая знак (для отрицательного числа), целую и дробную часть числа без разделяющей десятичной точки, k - максимальное число знаков дробной части числа. Если число знаков дробной части числа равно 0 (то есть число целое), то формат числового значения имеет вид N(m).

Для простых элементов, являющихся базовыми в XML (определенными в сети Интернет по электронному адресу: http://www.w3.org/TR/xmlschema-0), например, элемент с типом "date", поле "Формат элемента" не заполняется. Для таких элементов в поле "Дополнительная информация" указывается тип базового элемента;

признак обязательности элемента определяет обязательность наличия элемента (совокупности наименования элемента и его значения) в файле обмена. Признак обязательности элемента может принимать следующие значения: "О" - наличие элемента в файле обмена обязательно; "Н" - наличие элемента в файле обмена необязательно, то есть элемент может отсутствовать. Если элемент принимает ограниченный перечень значений (по классификатору, кодовому словарю и тому подобному), то признак обязательности элемента дополняется символом "К". Например, "ОК". В случае если количество реализаций элемента может быть более одной, то признак обязательности элемента дополняется символом "М". Например, "НМ" или "ОКМ".

К вышеперечисленным признакам обязательности элемента может добавляться значение "У" в случае описания в XML схеме условий, предъявляемых к элементу в файле обмена, описанных в графе "Дополнительная информация". Например, "НУ" или "ОКУ";

дополнительная информация содержит, при необходимости, требования к элементу файла обмена, не указанные ранее. Для сложных элементов указывается ссылка на таблицу, в которой описывается состав данного элемента. Для элементов, принимающих ограниченный перечень значений из классификатора (кодового словаря и тому подобного), указывается соответствующее наименование классификатора (кодового словаря и тому подобного) или приводится перечень возможных значений. Для классификатора (кодового словаря и тому подобного) может указываться ссылка на его местонахождение. Для элементов, использующих пользовательский тип данных, указывается наименование типового элемента.

Рисунок 1. Диаграмма структуры файла обмена

Таблица 4.1

Файл обмена (Файл)

Наименование элемента Сокращенное наименование (код) элемента Признак типа элемента Формат элемента Признак обязательности элемента Дополнительная информация
Идентификатор файла ИдФайл А T(1-255) ОУ Содержит (повторяет) имя сформированного файла (без расширения)
Версия программы, с помощью которой сформирован файл ВерсПрог А T(1-40) О
Версия формата ВерсФорм А T(1-5) О Принимает значение: 5.01
Состав и структура документа Документ С О Состав элемента представлен в таблице 4.2

Таблица 4.2

Состав и структура документа (Документ)

Наименование элемента Сокращенное наименование (код) элемента Признак типа элемента Формат элемента Признак обязательности элемента Дополнительная информация
Код формы документа по КНД КНД А T(=7) ОК Типовой элемент <КНДТип>.
Принимает значение: 1150074
Дата формирования документа ДатаДок А T(=10) О Типовой элемент <ДатаТип>.
Дата в формате ДД.ММ.ГГГГ
Код налогового органа, в который представляются сведения КодНО А T(=4) ОК Типовой элемент <СОНОТип>.
Принимает значения в соответствии с классификатором "Система обозначений налоговых органов"
Сведения о налогоплательщике СвНП С О Состав элемента представлен в таблице 4.3
Сведения о лице, подписавшем документ Подписант С О Состав элемента представлен в таблице 4.5
Заявление о подтверждении права налогоплательщика на получение имущественных налоговых вычетов по налогу на доходы физических лиц ЗаявПравИмВыч С О Состав элемента представлен в таблице 4.6

Таблица 4.3

Сведения о налогоплательщике (СвНП)

Наименование элемента Сокращенное наименование (код) элемента Признак типа элемента Формат элемента Признак обязательности элемента Дополнительная информация
Налогоплательщик - физическое лицо НПФЛ С О Состав элемента представлен в таблице 4.4

Таблица 4.4

Налогоплательщик - физическое лицо (НПФЛ)

Наименование элемента Сокращенное наименование (код) элемента Признак типа элемента Формат элемента Признак обязательности элемента Дополнительная информация
ИНН физического лица ИННФЛ А T(=12) О Типовой элемент <ИННФЛТип>
Дата рождения ДатаРожд А T(=10) О Типовой элемент <ДатаТип>.
Дата в формате ДД.ММ.ГГГГ
Номер контактного телефона Тлф А T(1-20) Н
Фамилия, имя, отчество физического лица ФИО С О Типовой элемент <ФИОТип>.
Состав элемента представлен в таблице 4.13
Сведения о документе, удостоверяющем личность УдЛичнФЛ С О Типовой элемент <УдЛичнФЛТип>.
Состав элемента представлен в таблице 4.11
Адрес места жительства/регистрации в Российской Федерации АдрМЖРФ С О Типовой элемент <АдрРФТип>.
Состав элемента представлен в таблице 4.12

Таблица 4.5

Сведения о лице, подписавшем документ (Подписант)

Наименование элемента Сокращенное наименование (код) элемента Признак типа элемента Формат элемента Признак обязательности элемента Дополнительная информация
Признак лица, подписавшего документ ПрПодп А T(=1) ОК Принимает значение:
1 - налогоплательщик
Фамилия, имя, отчество физического лица ФИО С О Типовой элемент <ФИОТип>.
Состав элемента представлен в таблице 4.13

Таблица 4.6

Заявление о подтверждении права налогоплательщика на получение имущественных налоговых вычетов по налогу на доходы физических лиц (ЗаявПравИмВыч)

Наименование элемента Сокращенное наименование (код) элемента Признак типа элемента Формат элемента Признак обязательности элемента Дополнительная информация
Год, на который запрашивается подтверждение права на получение имущественных налоговых вычетов по налогу на доходы физических лиц ПравГод А О Типовой элемент <xs:gYear>.
Год в формате ГГГГ
Сведения об объекте недвижимого имущества СведОбъект С ОМ Состав элемента представлен в таблице 4.7
Сведения о работодателе (налоговом агенте) и заявленном имущественном вычете СведНАВыч С ОМ Состав элемента представлен в таблице 4.8

Таблица 4.7

Сведения об объекте недвижимого имущества (СведОбъект)

Наименование элемента Сокращенное наименование (код) элемента Признак типа элемента Формат элемента Признак обязательности элемента Дополнительная информация
Наименование объекта недвижимого имущества (код) КодОбъект А T(=1) ОК Принимает значение:
1 - жилой дом |
2 - квартира |
3 - комната |
4 - доля (доли) в жилом доме, квартире, комнате, земельном участке |
5 - земельный участок, предоставленный для индивидуального жилищного строительства |
6 - земельный участок, на котором расположен приобретенный жилой дом |
7 - жилой дом с земельным участком
Адрес места нахождения объекта недвижимого имущества АдрОбъект С О Типовой элемент <АдрРФТип>.
Состав элемента представлен в таблице 4.12

Таблица 4.8

Сведения о работодателе (налоговом агенте) и заявленном имущественном вычете (СведНАВыч)

Наименование элемента Сокращенное наименование (код) элемента Признак типа элемента Формат элемента Признак обязательности элемента Дополнительная информация
Размер имущественного налогового вычета по налогу на доходы физических лиц в части фактически произведенных расходов на новое строительство или приобретение объекта недвижимого имущества ВычПроизвРасх А N(15.2) НУ Элемент обязателен при отсутствии <ВычУплПроц>
Размер имущественного налогового вычета по налогу на доходы физических лиц в части фактически уплаченных процентов по целевым займам (кредитам) ВычУплПроц А N(15.2) НУ Элемент обязателен при отсутствии <ВычПроизвРасх>
Сведения об организации - работодателе (налоговом агенте) | СвЮЛ С О Состав элемента представлен в таблице 4.9
Сведения об индивидуальном предпринимателе - работодателе (налоговом агенте) СвФЛ С О Состав элемента представлен в таблице 4.10

Таблица 4.9

Сведения об организации - работодателе (налоговом агенте) (СвЮЛ)

Наименование элемента Сокращенное наименование (код) элемента Признак типа элемента Формат элемента Признак обязательности элемента Дополнительная информация
Наименование организации НаимОрг А T(1-1000) О
ИНН организации ИННЮЛ А T(=10) О Типовой элемент <ИННЮЛТип>
КПП КПП А T(=9) О Типовой элемент <КППТип>

Таблица 4.10

Сведения об индивидуальном предпринимателе - работодателе (налоговом агенте) (СвФЛ)

Наименование элемента Сокращенное наименование (код) элемента Признак типа элемента Формат элемента Признак обязательности элемента Дополнительная информация
ИНН физического лица ИННФЛ А T(=12) О Типовой элемент <ИННФЛТип>
Фамилия, имя, отчество индивидуального предпринимателя ФИО С О Типовой элемент <ФИОТип>.
Состав элемента представлен в таблице 4.13

Таблица 4.11

Сведения о документе, удостоверяющем личность (УдЛичнФЛТип)

Наименование элемента Сокращенное наименование (код) элемента Признак типа элемента Формат элемента Признак обязательности элемента Дополнительная информация
Код вида документа, удостоверяющего личность КодВидДок А T(=2) ОК Типовой элемент <СПДУЛТип>.
Принимает значение в соответствии со справочником "Виды документов, удостоверяющих личность налогоплательщика"
Серия и номер документа, удостоверяющего личность СерНомДок А T(1-25) О
Дата выдачи документа, удостоверяющего личность ДатаДок А T(=10) О Типовой элемент <ДатаТип>.
Дата в формате ДД.ММ.ГГГГ
Наименование органа, выдавшего документ, удостоверяющий личность ВыдДок А T(1-255) О
Код подразделения органа, выдавшего документ, удостоверяющий личность КодВыдДок А T(=7) Н

Таблица 4.12

Адрес в Российской Федерации (АдрРФТип)

Наименование элемента Сокращенное наименование (код) элемента Признак типа элемента Формат элемента Признак обязательности элемента Дополнительная информация
Почтовый индекс Индекс А T(=6) Н
Код региона КодРегион А T(=2) ОК Типовой элемент <ССРФТип>.
Принимает значения в соответствии со справочником "Субъекты Российской Федерации"
Район Район А T(1-50) Н
Город Город А T(1-50) Н
Населенный пункт НаселПункт А T(1-50) Н
Улица Улица А T(1-50) Н
Номер дома Дом А T(1-20) Н
Номер корпуса Корпус А T(1-20) Н
Номер квартиры Кварт А T(1-20) Н

Таблица 4.13

Фамилия, имя, отчество (ФИОТип)

Наименование элемента Сокращенное наименование (код) элемента Признак типа элемента Формат элемента Признак обязательности элемента Дополнительная информация
Фамилия Фамилия А T(1-60) О
Имя Имя А T(1-60) О
Отчество Отчество А T(1-60) Н

Приложение N 4

УТВЕРЖДЕН
приказом ФНС России
от "__" _________ 2016 г. N ____

РЕКОМЕНДУЕМЫЙ ФОРМАТ
ПРЕДСТАВЛЕНИЯ В ЭЛЕКТРОННОЙ ФОРМЕ ЗАЯВЛЕНИЯ О ПРЕДОСТАВЛЕНИИ ЛЬГОТЫ ПО ЗЕМЕЛЬНОМУ НАЛОГУ, ТРАНСПОРТНОМУ НАЛОГУ, НАЛОГУ НА ИМУЩЕСТВО ФИЗИЧЕСКИХ ЛИЦ

I. ОБЩИЕ ПОЛОЖЕНИЯ

1. Настоящий формат описывает требования к XML файлам (далее - файлам обмена) передачи в электронной форме в Федеральную налоговую службу (в том числе через ЛК-2) налогоплательщиком заявления о предоставлении льготы по земельному налогу, транспортному налогу, налогу на имущество физических лиц.

2. Номер версии настоящего формата 5.01, часть 793.

II. ОПИСАНИЕ ФАЙЛА ОБМЕНА

3. Имя файла обмена должно иметь следующий вид:

R_T_A_K_O_GGGGMMDD_N, где:

R_T - префикс, принимающий значение ON_ZVLGOT;

A_K - идентификатор получателя информации, где: A - идентификатор получателя, которому направляется файл обмена, K - идентификатор конечного получателя, для которого предназначена информация из данного файла обмена <1>. Каждый из идентификаторов (A и K) имеет вид для налоговых органов - четырехразрядный код (код налогового органа в соответствии с классификатором "Система обозначения налоговых органов" (СОНО);

<1> Передача файла от отправителя к конечному получателю (K) может осуществляться в несколько этапов через другие налоговые органы, осуществляющие передачу файла на промежуточных этапах, которые обозначаются идентификатором A. В случае передачи файла от отправителя к конечному получателю при отсутствии налоговых органов, осуществляющих передачу на промежуточных этапах, значения идентификаторов A и K совпадают.

O - идентификатор отправителя информации - двенадцатиразрядный код (ИНН физического лица, при наличии. При отсутствии ИНН - последовательность из двенадцати нулей);

GGGG - год формирования передаваемого файла, MM - месяц, DD - день;

N - идентификационный номер файла (длина - от 1 до 36 знаков. Идентификационный номер файла должен обеспечивать уникальность файла).

Расширение имени файла - xml. Расширение имени файла может указываться как строчными, так и прописными буквами.

Параметры первой строки файла обмена

Первая строка XML файла должна иметь следующий вид:

<?xml version ="1.0" encoding ="windows-1251"?>

Имя файла, содержащего XML схему файла обмена, должно иметь следующий вид:

ON_ZVLGOT_1_793_01_05_01_xx, где xx - номер версии схемы.

Расширение имени файла - xsd.

XML схема файла обмена приводится отдельным файлом.

4. Логическая модель файла обмена представлена в виде диаграммы структуры файла обмена на рисунке 1 настоящего формата. Элементами логической модели файла обмена являются элементы и атрибуты XML файла. Перечень структурных элементов логической модели файла обмена и сведения о них приведены в таблицах 4.1 - 4.10 настоящего формата.

Для каждого структурного элемента логической модели файла обмена приводятся следующие сведения:

наименование элемента. Приводится полное наименование элемента <1>;

<1> В строке таблицы могут быть описаны несколько элементов, наименования которых разделены символом "|". Такая форма записи применяется в случае наличия в файле обмена только одного элемента из описанных в этой строке.

сокращенное наименование (код) элемента. Приводится сокращенное наименование элемента. Синтаксис сокращенного наименования должен удовлетворять спецификации XML;

признак типа элемента. Может принимать следующие значения: "С" - сложный элемент логической модели (содержит вложенные элементы), "П" - простой элемент логической модели, реализованный в виде элемента XML файла, "А" - простой элемент логической модели, реализованный в виде атрибута элемента XML файла. Простой элемент логической модели не содержит вложенные элементы;

формат элемента. Формат элемента представляется следующими условными обозначениями: T - символьная строка; N - числовое значение (целое или дробное).

Формат символьной строки указывается в виде T(n-k) или T(=k), где: n - минимальное количество знаков, k - максимальное количество знаков, символ "-" - разделитель, символ "=" означает фиксированное количество знаков в строке. В случае, если минимальное количество знаков равно 0, формат имеет вид T(0-k). В случае, если максимальное количество знаков неограничено, формат имеет вид T(n-).

Формат числового значения указывается в виде N(m.k), где: m - максимальное количество знаков в числе, включая знак (для отрицательного числа), целую и дробную часть числа без разделяющей десятичной точки, k - максимальное число знаков дробной части числа. Если число знаков дробной части числа равно 0 (то есть число целое), то формат числового значения имеет вид N(m).

Для простых элементов, являющихся базовыми в XML (определенными в сети Интернет по электронному адресу: http://www.w3.org/TR/xmlschema-0), например, элемент с типом "date", поле "Формат элемента" не заполняется. Для таких элементов в поле "Дополнительная информация" указывается тип базового элемента;

признак обязательности элемента определяет обязательность присутствия элемента (совокупности наименования элемента и его значения) в файле обмена. Признак обязательности элемента может принимать следующие значения: "О" - наличие элемента в файле обмена обязательно; "Н" - присутствие элемента в файле обмена необязательно, то есть элемент может отсутствовать. Если элемент принимает ограниченный перечень значений (по классификатору, кодовому словарю и тому подобному), то признак обязательности элемента дополняется символом "К". Например, "ОК". В случае если количество реализаций элемента может быть более одной, то признак обязательности элемента дополняется символом "М". Например, "НМ" или "ОКМ".

К вышеперечисленным признакам обязательности элемента может добавляться значение "У" в случае описания в XML схеме условий, предъявляемых к элементу в файле обмена, описанных в графе "Дополнительная информация". Например, "НУ" или "ОКУ";

дополнительная информация содержит, при необходимости, требования к элементу файла обмена, не указанные ранее. Для сложных элементов указывается ссылка на таблицу, в которой описывается состав данного элемента. Для элементов, принимающих ограниченный перечень значений из классификатора (кодового словаря и тому подобного), указывается соответствующее наименование классификатора (кодового словаря и тому подобного) или приводится перечень возможных значений. Для классификатора (кодового словаря и тому подобного) может указываться ссылка на его местонахождение. Для элементов, использующих пользовательский тип данных, указывается наименование типового элемента.

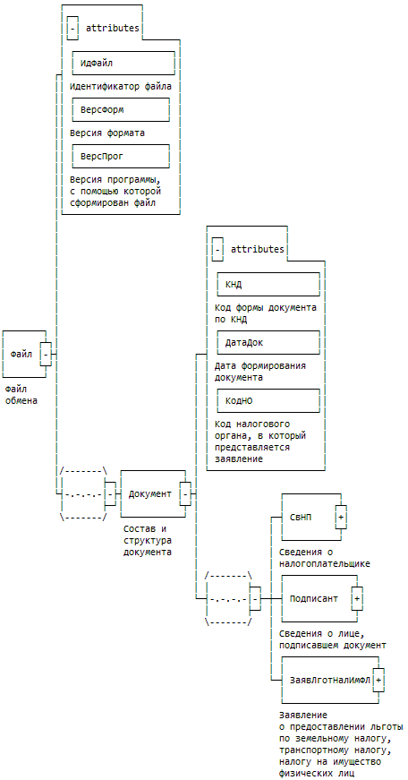
Рисунок 1. Диаграмма структуры файла обмена

Таблица 4.1

Файл обмена (Файл)

Наименование элемента Сокращенное наименование (код) элемента Признак типа элемента Формат элемента Признак обязательности элемента Дополнительная информация
Идентификатор файла ИдФайл А T(1-255) О Содержит (повторяет) имя сформированного файла (без расширения)
Версия формата ВерсФорм А T(1-5) О Принимает значение: 5.01
Версия программы, с помощью которой сформирован файл ВерсПрог А T(1-40) О
Состав и структура документа Документ С О Состав элемента представлен в табл. 4.2

Таблица 4.2

Состав и структура документа (Документ)

Наименование элемента Сокращенное наименование (код) элемента Признак типа элемента Формат элемента Признак обязательности элемента Дополнительная информация
Код формы документа по КНД КНД А T(=7) ОК Типовой элемент <КНДТип>.
Принимает значение: 1150063
Дата формирования документа ДатаДок А T(=10) О Типовой элемент <ДатаТип> Дата в формате ДД.ММ.ГГГГ
Код налогового органа, в который представляется заявление КодНО А T(=4) ОК Типовой элемент <СОНОТип>
Принимает значение в соответствии с классификатором ФНС России "Система обозначений налоговых органов"
Сведения о налогоплательщике СвНП С О Состав элемента представлен в табл. 4.3
Сведения о лице, подписавшем документ Подписант С О Состав элемента представлен в табл. 4.5
Заявление о предоставлении льготы по земельному налогу, транспортному налогу, налогу на имущество физических лиц ЗаявЛготНалИмФЛ С О Состав элемента представлен в табл. 4.7

Таблица 4.3

Сведения о налогоплательщике (СвНП)

Наименование элемента Сокращенное наименование (код) элемента Признак типа элемента Формат элемента Признак обязательности элемента Дополнительная информация
Налогоплательщик - физическое лицо НПФЛ С О Состав элемента представлен в табл. 4.4

Таблица 4.4

Налогоплательщик - физическое лицо (НПФЛ)

Наименование элемента Сокращенное наименование (код) элемента Признак типа элемента Формат элемента Признак обязательности элемента Дополнительная информация
ИНН физического лица ИННФЛ А T(=12) О Типовой элемент <ИННФЛТип>
Номер контактного телефона Тлф А T(1-20) Н
Адрес электронной почты ЭлПочта А T(1-255) Н
Фамилия, имя, отчество физического лица ФИО С О Типовой элемент <ФИОТип>.
Состав элемента представлен в табл. 4.10
Сведения о документе, удостоверяющем личность УдЛичнФЛ С О Типовой элемент <УдЛичнФЛТип>.
Состав элемента представлен в табл. 4.8
Адрес места жительства/регистрации в Российской Федерации АдрМЖРФ С О Типовой элемент <АдрРФТип>.
Состав элемента представлен в табл. 4.9

Таблица 4.5

Сведения о лице, подписавшем документ (Подписант)

Наименование элемента Сокращенное наименование (код) элемента Признак типа элемента Формат элемента Признак обязательности элемента Дополнительная информация
Признак лица, подписавшего документ ПрПодп А T(=1) ОК Принимает значение: 1 | 2, где:
1 - налогоплательщик
2 - уполномоченный представитель налогоплательщика
Фамилия, имя, отчество физического лица (должностного лица организации) - представителя налогоплательщика ФИО С О Типовой элемент <ФИОТип>.
Состав элемента представлен в табл. 4.10
Сведения о представителе налогоплательщика СвПред С Н Состав элемента представлен в табл. 4.6.
Элемент обязателен при ПрПодп = 2

Таблица 4.6

Сведения о представителе налогоплательщика (СвПред)

Наименование элемента Сокращенное наименование (код) элемента Признак типа элемента Формат элемента Признак обязательности элемента Дополнительная информация
Наименование документа, подтверждающего полномочия представителя налогоплательщика НаимДок А T(1-120) О

Таблица 4.7

Заявление о предоставлении льготы по земельному налогу, транспортному налогу, налогу на имущество физических лиц (ЗаявЛготНалИмФЛ)

Наименование элемента Сокращенное наименование (код) элемента Признак типа элемента Формат элемента Признак обязательности элемента Дополнительная информация
Признак налога, на который заявляется льгота ПрНалог А T(=1) ОК Принимает значение: 1 | 2 | 3, где:
1 - налог на имущество физических лиц;
2 - земельный налог
3 - транспортный налог
Наименование и реквизиты документа, подтверждающего право на льготу НаимДок А T(1-120) О
Наименование объекта налогообложения, на который заявляется льгота НаимОб А T(1-120) О
Дата, с которой предоставляется льгота ДатаНачЛьгот А T(=7) О Типовой элемент <ДатаМГТип>.
Дата в виде ММ.ГГГГ
Признак выбора срока предоставления льготы ПрСрокЛьгот А T(=1) О Принимает значение: 1 | 2, где:
1 - бессрочно;
2 - на период
Срок предоставления льготы СрокЛьгот А T(1-100) Н Элемент обязателен при <ПрСрокЛьгот> = 2

Таблица 4.8

Сведения о документе, удостоверяющем личность (УдЛичнФЛТип)

Наименование элемента Сокращенное наименование (код) элемента Признак типа элемента Формат элемента Признак обязательности элемента Дополнительная информация
Код вида документа, удостоверяющего личность КодВидДок А T(=2) ОК Типовой элемент <СПДУЛТип>.
Принимает значение в соответствии со справочником ФНС России "Виды документов, удостоверяющих личность налогоплательщика"
Серия и номер документа, удостоверяющего личность СерНомДок А T(1-25) О Типовой элемент <СПДУЛШТип>.
Формат значения в соответствии со справочником ФНС России "Виды документов, удостоверяющих личность налогоплательщика"
Дата выдачи документа, удостоверяющего личность ДатаДок А T(=10) О Типовой элемент <ДатаТип>
Наименование органа, выдавшего документ, удостоверяющий личность ВыдДок А T(1-255) О
Код подразделения органа, выдавшего документ, удостоверяющий личность КодВыдДок А T(=7) Н

Таблица 4.9

Адрес в Российской Федерации (АдрРФТип)

Наименование элемента Сокращенное наименование (код) элемента Признак типа элемента Формат элемента Признак обязательности элемента Дополнительная информация
Почтовый индекс Индекс А T(=6) Н
Код региона КодРегион А T(=2) ОК Типовой элемент <ССРФТип>
Принимает значения в соответствии со справочником ФНС России "Субъекты Российской Федерации"
Район Район А T(1-50) Н
Город Город А T(1-50) Н
Населенный пункт НаселПункт А T(1-50) Н
Улица Улица А T(1-50) Н
Номер дома Дом А T(1-20) Н
Номер корпуса Корпус А T(1-20) Н
Номер квартиры Кварт А T(1-20) Н

Таблица 4.10

Фамилия, имя, отчество (ФИОТип)

Наименование элемента Сокращенное наименование (код) элемента Признак типа элемента Формат элемента Признак обязательности элемента Дополнительная информация
Фамилия Фамилия А T(1-60) О
Имя Имя А T(1-60) О
Отчество Отчество А T(1-60) Н