Приказ ФНС РФ от 26.09.2017 N СА-7-6/763@

"О внесении изменений в Приказ ФНС России от 09.11.2010 N ММВ-7-6/535@"
Редакция от 26.09.2017 — Действует с 26.09.2017

ФЕДЕРАЛЬНАЯ НАЛОГОВАЯ СЛУЖБА

ПРИКАЗ
от 26 сентября 2017 г. N СА-7-6/763@

О ВНЕСЕНИИ ИЗМЕНЕНИЙ В ПРИКАЗ ФНС РОССИИ ОТ 09.11.2010 N ММВ-7-6/535@

В целях обеспечения унификации информационного взаимодействия в электронном виде между налогоплательщиками и налоговыми органами по телекоммуникационным каналам связи с использованием электронной подписи и в соответствии с приказом ФНС России от 20.09.2017 N ММВ-7-20/738@ "Об утверждении Рекомендуемого формата представления информации и документов при информационном взаимодействии с налоговыми органами по телекоммуникационным каналам связи с использованием усиленной квалифицированной электронной подписи" приказываю:

1. Внести в Унифицированный формат транспортного контейнера при информационном взаимодействии с приемными комплексами налоговых органов по телекоммуникационным каналам связи с использованием электронной подписи, утвержденный приказом ФНС России от 09.11.2010 N ММВ-7-6/535@ (далее - Унифицированный формат), следующие изменения:

1.1. Раздел IX приложения N 1 к Унифицированному формату изложить в редакции согласно приложению N 1 к настоящему приказу;

1.2. Таблицу 16.5 приложения N 16 к Унифицированному формату изложить в редакции согласно приложению N 2 к настоящему приказу.

2. Контроль за исполнением настоящего приказа возложить на заместителя руководителя Федеральной налоговой службы, координирующего работу по созданию, развитию, сопровождению и эксплуатации автоматизированной информационной системы Федеральной налоговой службы.

Исполняющий обязанности руководителя
Федеральной налоговой службы
С.А. АРАКЕЛОВ

Приложение N 1
к приказу ФНС России
от 26 сентября 2017 г. N СА-7-6/763@

IX Формат описания представления отдельных документов в налоговые органы (Версия 22)

1. ОБЩИЕ СВЕДЕНИЯ

1.1. Назначение

Настоящий документ описывает требования к XML файлам передачи в электронном виде сведений при представлении отдельных документов в налоговые органы.

2. ОПИСАНИЕ ФАЙЛА ОБМЕНА

2.1. Общие сведения по файлу обмена

Имя файла обмена должно иметь следующий вид:

TR_PROTDOC

Расширение имени файла - xml. Расширение имени файла может указываться как строчными, так и прописными буквами.

Параметры первой строки файла обмена

Первая строка XML файла должна иметь следующий вид:

<?xml version="1.0" encoding = "windows-1251"?>

Имя файла, содержащего XSD схему файла обмена, должно иметь следующий вид:

TR_PROTDOC_2_700_12_09_22_xx, где xx - текущая версия схемы.

Расширение имени файла - xsd.

2.2. Логическая модель файла обмена

Логическая модель файла представлена в графическом виде в Разделе 3 на рис. 1. Элементами логической модели файла обмена являются элементы и атрибуты XML файла. Полный перечень структурных элементов логической модели файла и сведения о них приведены в Разделе 4.

Для каждого структурного элемента логической модели файла в Разделе 4 приводятся следующие сведения:

- Наименование элемента. Приводится полное наименование элемента.

- Сокращенное наименование элемента. Приводится сокращенное наименование элемента. Сокращенные наименования могут записываться буквами и цифрами.

- Признак типа элемента. Может принимать следующие значения: "С" - сложный элемент (имеющий вложенные), "П" - простой элемент (не имеющий вложенных); А - атрибут. Если для определения элемента используется пользовательский тип данных, наименование типа данных (типового элемента) указывается в графе "Дополнительные сведения".

- Формат элемента. Формат <1> представляется в условных обозначениях, которым соответствуют следующие значения: Т - символьная строка; N - числовое значение (целое или дробное).

<1> При описании структуры формата файла обмена используются следующие металингвистические конструкции:

< > - метасимволы, используемые для выделения элементов структуры сообщения (логической модели);

| - метасимвол, означающий возможность выбора среди нескольких вариантов значений элемента металингвистической структуры.

Формат символьной строки указывается в виде T(n-k) или T(=k), где n - минимальное количество знаков в строке, k - максимальное количество знаков, символ "-" - разделитель, символ "=" означает фиксированное количество знаков в строке. В случае если минимальное количество знаков равно 0, формат имеет вид T(0-k). В случае если максимальное количество знаков не ограничено, формат имеет вид T(n-). В случае, если элемент неопределенной длины, формат имеет вид T.

Формат числового значения указывается в виде N(m.k), где m - максимальное количество знаков в числе, включая знак (для отрицательного числа), целую и дробную часть числа без разделяющей десятичной точки, а k - максимальное число знаков дробной части числа. Если число знаков дробной части числа равно 0 (т.е. число целое), то формат числового значения имеет вид N(m).

Для простых элементов, являющихся базовыми в XML (определенными в http://www.w3.org/TR/xmlschema-0), например, элемент с типом "date", поле "Формат элемента" не заполняется. Для таких элементов в поле "Дополнительная информация" указывается тип базового элемента.

- Признак обязательности элемента определяет обязательность наличия элемента в XML файле. Признак обязательности элемента может принимать следующие значения: "О" - обязательное наличие элемента (наименование элемента и его значение должны присутствовать в файле обмена); "Н" - присутствие элемента необязательно (наименование элемента и его значение в файле обмена могут отсутствовать). Если элемент может принимать ограниченный перечень значений (по классификатору, кодовому словарю и т.п.), то признак обязательности элемента дополняется символом "К". Например: "ОК". В случае если количество реализаций элемента может быть более одной, то признак обязательности элемента дополняется символом "М". Например: "ОМ, ОКМ".

- Дополнительная информация. Для сложных элементов указывается ссылка на таблицу, в которой описывается состав данного элемента. Для элементов, принимающих ограниченный перечень значений из классификатора (кодового словаря и т.п.), указывается соответствующее наименование классификатора (кодового словаря и т.п.) или приводится перечень возможных значений. Для классификатора (кодового словаря и т.п.) может указываться ссылка на его местонахождение. Для элементов, использующих пользовательский тип данных, указывается наименование типового элемента.

3. ДИАГРАММА ФАЙЛА ОБМЕНА

Рис. 1. Диаграмма структуры файла обмена

4. ПЕРЕЧЕНЬ СТРУКТУРНЫХ ЭЛЕМЕНТОВ ЛОГИЧЕСКОЙ МОДЕЛИ ФАЙЛА ОБМЕНА

Перечень структурных элементов логической модели файла обмена приведен в табл. 4.1

Таблица 4.1

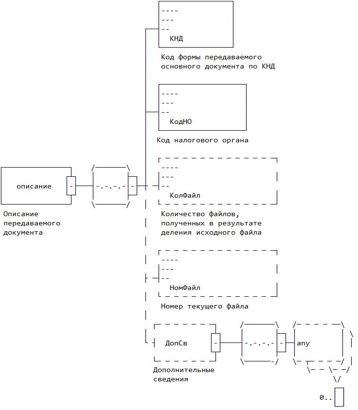
Описание передаваемого документа (описание)

Наименование элемента Сокращенное наименование (код) элемента Признак типа элемента Формат элемента Признак обязательности элемента Дополнительная информация
Код формы передаваемого основного документа по КНД КНД П T(=7) О Типовой элемент <КНДТип>.
Принимает значение:
1110007 | 1110008 | 1110025 | 1111022 | 1111050 | 1111052 | 1111053 | 1111054 | 1111056 | 1112012 | 1112015 | 1112017 | 1114605 | 1150001 | 1150002 | 1150003 | 1150007 | 1150008 | 1150010 | 1150015 | 1150016 | 1150024 | 1150025 | 1150026 | 1150027 | 1165034 | 1120105 | 1120106 | 1120107 | 1120411 | 1150035 | 1110050 | 1110051 | 1155110 | 1155111 | 1155112 | 1155113 | 1155114 | 1155115 | 1155116 | 1155117 | 1155118 | 1155119 | 1155120 | 1155121 | 1155122 | 1155123 | 1153006 | 1120412 | 1120413 | 1110055 | 1167008 | 1112525 | 1112536 | 1113421 | 1120416 | 1110056 | 1112518 | 1112520 | 1112526 | 1150040 | 1150063 | 1150074 | 1184002 | 1110058 | 1110061 | 1110062 | 1110201 | 1110202 | 1110203 | 1111620 | 1184012
Код налогового органа КодНО П T(=4) О Типовой элемент <СОНОТип>.
Принимает значения в соответствии с классификатором "Система обозначений налоговых органов"
Количество файлов, полученных в результате деления исходного файла КолФайл П N(5) Н  
Номер текущего файла НомФайл П N(5) Н  
Дополнительные сведения ДопСв П   Н Включает типовой элемент <xs:anyType> (множественный)

Приложение N 2
к приказу ФНС России
от 26 сентября 2017 г. N СА-7-6/763@

Таблица 16.5

Типы содержимого приложений

КНД основного документа Типы содержимого приложения Описание
1110025, 1150001, 1150002, 1150003, 1150016, 1150024, 1150007, 1150008, 1150015, 1150027, 1120105, 1120106, 1120107, 1110007, 1110008, 1111056, 1150010, 1150025, 1150026, 1114605, 1120411, 1150035, 1110050, 1110051, 1120413, 1120412, 1110055, 1167008, 1112525, 1112536, 1113421, 1120416, 1110056, 1112518, 1112520, 1112526, 1150040,1150063, 1150074, 1110058 (1110061, 1110062, 1110201, 1110202, 1110203) <****>, 1111620, 1184012 нет  
1111052,1111053, 1111054, 1112015, 1111022, 1112012, 1111050, 1112017, 1155110, 1155111, 1155112, 1155113, 1155114, 1155115, 1155116, 1155117, 1155118, 1155119, 1155120, 1155121, 1155122, 1155123 xml Документ (установленный формат)
1165034 <*> xml, tiff, jpeg, pdf, png Документ (установленный формат)
sgn ЭП под приложением в xml формате, передается в виде отдельного файла как приложение
1153006 <**> tif, pdf, jpg Документ (установленный формат)
1184002 <***> xml, tif, pdf, jpg, png Документ (установленный формат)
sgn ЭП под приложением в xml формате, передается в виде отдельного файла как приложение

<*> Приложения в соответствии с приказом ФНС России от 29.06.2012 N ММВ-7-6/465@ (с изменениями).

<**> Приложения в соответствии с приказом ФНС России от 26.11.2014 N ММВ-7-11/598@.

<***> Приложения в соответствии с приказом ФНС России от 27.10.2016 N ММВ-7-6/583@.

<****> Документы принимаются только от операторов фискальных данных.