Приказ ФНС РФ от 12.02.2018 N ММВ-7-17/87@

"Об утверждении формы уведомления о необходимости получения документов на бумажном носителе и формата представления уведомления о необходимости получения документов на бумажном носителе в электронной форме"
Редакция от 12.02.2018 — Действует с 25.03.2018

Зарегистрировано В Минюсте России 13 марта 2018 г. N 50325


ФЕДЕРАЛЬНАЯ НАЛОГОВАЯ СЛУЖБА

ПРИКАЗ
от 12 февраля 2018 г. N ММВ-7-17/87@

ОБ УТВЕРЖДЕНИИ ФОРМЫ УВЕДОМЛЕНИЯ О НЕОБХОДИМОСТИ ПОЛУЧЕНИЯ ДОКУМЕНТОВ НА БУМАЖНОМ НОСИТЕЛЕ И ФОРМАТА ПРЕДСТАВЛЕНИЯ УВЕДОМЛЕНИЯ О НЕОБХОДИМОСТИ ПОЛУЧЕНИЯ ДОКУМЕНТОВ НА БУМАЖНОМ НОСИТЕЛЕ В ЭЛЕКТРОННОЙ ФОРМЕ

В соответствии с пунктом 2 статьи 11 , пунктом 4 статьи 31 Налогового кодекса Российской Федерации (Собрание законодательства Российской Федерации, 1998, N 31, ст. 3824; 2014, N 45, ст. 6157; 2016; N 18, ст. 2506; N 27 (ч. 1), ст. 4177; официальный интернет-портал правовой информации http://www.pravo.gov.ru, 29.12.2017, N 0001201712290079), пунктом 5.9.37 Положения о Федеральной налоговой службе, утвержденного постановлением Правительства Российской Федерации от 30.09.2004 N 506 "Об утверждении Положения о Федеральной налоговой службе" (Собрание законодательства Российской Федерации, 2004, N 40, ст. 3961; 2015, N 15, ст. 2286; 2017, N 29, ст. 4375), приказываю:

1. Утвердить:

форму уведомления о необходимости получения документов на бумажном носителе согласно приложению N 1 к настоящему приказу;

формат представления уведомления о необходимости получения документов на бумажном носителе в электронной форме согласно приложению N 2 к настоящему приказу.

2. Признать утратившим силу приказ ФНС России от 08.06.2015 N ММВ-7-17/231@ "Об утверждении формы и формата уведомления об использовании (об отказе от использования) личного кабинета налогоплательщика, а также порядка и сроков его направления в налоговые органы физическими лицами" (зарегистрирован Министерством юстиции Российской Федерации 19.06.2015, регистрационный номер 37742).

3. Руководителям (исполняющим обязанности руководителя) управлений Федеральной налоговой службы по субъектам Российской Федерации довести настоящий приказ до нижестоящих налоговых органов.

4. Контроль за исполнением настоящего приказа возложить на заместителя руководителя Федеральной налоговой службы, координирующего деятельность по взаимодействию с налогоплательщиками.

Руководитель
Федеральной
налоговой службы
М.В. МИШУСТИН

Приложение N 1
к приказу ФНС России
от 12.02.2018 г. N ММВ-7-17/87@

                    ИНН          
                                                             
    8700   1013                         Стр. 0 0 1

Форма по КНД 1150028

УВЕДОМЛЕНИЕ О НЕОБХОДИМОСТИ ПОЛУЧЕНИЯ ДОКУМЕНТОВ НА БУМАЖНОМ НОСИТЕЛЕ

Представляется в налоговый орган (код)                                                              
                                                                               
                                                                               
                                                                               
                                                                               
                                                                               
                                                                               
                                                                               
                                                                               
(фамилия, имя, отчество <1> физического лица, получившего доступ к личному кабинету налогоплательщика)

Сведения о документе, удостоверяющем личность <2>:

Код вида документа <3>                                                                      
                                                                               
Серия и номер                                                                      
                                                                               
Дата выдачи         .     .                                                          
                                                                               
Номер контактного телефона <4>                                                                  
                                                                               
Уведомляет о необходимости получения документов на бумажном носителе                                                
                                                                               
Уведомление составлено на 1 странице с приложением подтверждающих документов (их копий) <5> на       листах                            
Достоверность и полноту сведений, указанных в настоящем уведомлении, подтверждаю: Заполняется работником налогового органа
Сведения о представлении уведомления
                                                                                     
    1 - заявитель <6>                 Настоящее уведомление представлено (код)              
    2 - представитель заявителя                                                    
                                            на 1 странице      
                                                                                 
                                            с приложением подтверждающих документов или их копий <5>
                                                                                 
                                            на       листах                  
                                                                                 
                                            Дата представления уведомления     .     .        
(фамилия, имя, отчество <1> представителя заявителя)                                              
                                            Зарегистрировано за N                      
Подпись       Дата     .     .                                                      
                                                                                     
Наименование и реквизиты документа,
подтверждающего полномочия представителя заявителя
                                             
                                                                                     
                                                                                 
                                                                                     
                                        Фамилия, И.О. <1>     Подпись
                                                                                     

<1> Отчество указывается при наличии.
<2> Не заполняется, если указан ИНН.                                                                    
<3> 21 - паспорт гражданина Российской Федерации; 03 - свидетельство о рождении; 07 - военный билет; 08 - временное удостоверение, выданное взамен военного билета; 10 - паспорт иностранного гражданина; 11 - свидетельство о рассмотрении ходатайства о признании лица беженцем на территории Российской Федерации по существу; 12 - вид на жительство в Российской Федерации; 13 - удостоверение беженца; 14 - временное удостоверение личности гражданина Российской Федерации; 15 - разрешение на временное проживание в Российской Федерации; 18 - свидетельство о предоставлении временного убежища на территории Российской Федерации; 23 - свидетельство о рождении, выданное уполномоченным органом иностранного государства; 24 - удостоверение личности военнослужащего Российской Федерации; 27 - военный билет офицера запаса; 91 - иные документы.
<4> Номер контактного телефона указывается в формате код страны-код города-номер без пробелов и знаков между цифрами.                                
<5> Прилагается документ (или его копия), подтверждающий полномочия представителя заявителя.                                            
<6> Здесь и далее по тексту Заявитель - физическое лицо, получившее доступ к Личному кабинету налогоплательщика.                              
                                                                                     
                                                                                     

Приложение N 2
к приказу ФНС России
от 12.02.2018 г. N ММВ-7-17/87@

ФОРМАТ ПРЕДСТАВЛЕНИЯ УВЕДОМЛЕНИЯ О НЕОБХОДИМОСТИ ПОЛУЧЕНИЯ ДОКУМЕНТОВ НА БУМАЖНОМ НОСИТЕЛЕ В ЭЛЕКТРОННОЙ ФОРМЕ

I. ОБЩИЕ СВЕДЕНИЯ

1. Настоящий формат описывает требования к XML файлам (далее - файл обмена) передачи в налоговые органы уведомления о необходимости получения документов на бумажном носителе в электронной форме.

2. Номер версии настоящего формата 5.01, часть DCCCLXX.

II. ОПИСАНИЕ ФАЙЛА ОБМЕНА

3. Имя файла обмена должно иметь следующий вид:

R_T_A_K_O_GGGGMMDD_N, где:

R_T - префикс, принимающий значение UT_POLDOKBUMNOS;

А_К - идентификатор получателя информации, где: А - идентификатор получателя, которому направляется файл обмена, К - идентификатор конечного получателя, для которого предназначена информация из данного файла обмена <1>. Каждый из идентификаторов (А и К) имеет вид для налоговых органов - четырехразрядный код налогового органа;

<1> Передача файла от отправителя к конечному получателю (К) может осуществляться в несколько этапов через другие налоговые органы, осуществляющие передачу файла на промежуточных этапах, которые обозначаются идентификатором А. В случае передачи файла от отправителя к конечному получателю при отсутствии налоговых органов, осуществляющих передачу на промежуточных этапах, значения идентификаторов А и К совпадают.

О - идентификатор отправителя информации, имеет вид:

для организаций - девятнадцатиразрядный код (идентификационный номер налогоплательщика (далее - ИНН) и код причины постановки на учет (далее - КПП) организации (обособленного подразделения);

для физических лиц - двенадцатиразрядный код (ИНН физического лица, при наличии. При отсутствии ИНН - последовательность из двенадцати нулей).

GGGG - год формирования передаваемого файла, ММ - месяц, DD - день;

N - идентификационный номер файла (длина - от 1 до 36 знаков. Идентификационный номер файла должен обеспечивать уникальность файла).

Расширение имени файла - xml. Расширение имени файла может указываться как строчными, так и прописными буквами.

Параметры первой строки файла обмена

Первая строка XML файла должна иметь следующий вид:

<?xml version="1.0" encoding ="windows-1251"?>

Имя файла, содержащего XML схему файла обмена, должно иметь следующий вид:

UT_POLDOKBUMNOS_l_870_00_05_01_xx , где хх - номер версии схемы. Расширение имени файла - xsd.

XML схема файла обмена приводится отдельным файлом.

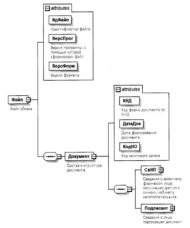
4. Логическая модель файла обмена представлена в виде диаграммы структуры файла обмена на рисунке 1 настоящего формата. Элементами логической модели файла обмена являются элементы и атрибуты XML файла. Перечень структурных элементов логической модели файла обмена и сведения о них приведены в таблицах 4.1 - 4.8 настоящего формата.

Для каждого структурного элемента логической модели файла обмена приводятся следующие сведения:

наименование элемента. Приводится полное наименование элемента <2>;

<2> В строке таблицы могут быть описаны несколько элементов, наименования которых разделены символом "|". Такая форма записи применяется при наличии в файле обмена только одного элемента из описанных в этой строке.

сокращенное наименование (код) элемента. Приводится сокращенное наименование элемента. Синтаксис сокращенного наименования должен удовлетворять спецификации XML;

признак типа элемента. Может принимать следующие значения: "С" - сложный элемент логической модели (содержит вложенные элементы), "П" - простой элемент логической модели, реализованный в виде элемента XML файла, "А" - простой элемент логической модели, реализованный в виде атрибута элемента XML файла. Простой элемент логической модели не содержит вложенные элементы;

формат элемента. Формат элемента представляется следующими условными обозначениями: Т - символьная строка; N - числовое значение (целое или дробное).

Формат символьной строки указывается в виде T(n-k) или Т(=k), где: n - минимальное количество знаков, k - максимальное количество знаков, символ "-" - разделитель, символ "=" означает фиксированное количество знаков в строке. В случае, если минимальное количество знаков равно 0, формат имеет вид Т(0-k). В случае, если максимальное количество знаков не ограничено, формат имеет вид Т(n-).

Формат числового значения указывается в виде N(m.k), где: m - максимальное количество знаков в числе, включая знак (для отрицательного числа), целую и дробную часть числа без разделяющей десятичной точки, k - максимальное число знаков дробной части числа. Если число знаков дробной части числа равно 0 (то есть число целое), то формат числового значения имеет вид N(m).

Для простых элементов, являющихся базовыми в XML, например элемент с типом "date", поле "Формат элемента" не заполняется. Для таких элементов в поле "Дополнительная информация" указывается тип базового элемента;

признак обязательности элемента определяет обязательность наличия элемента (совокупности наименования элемента и его значения) в файле обмена. Признак обязательности элемента может принимать следующие значения: "О" - наличие элемента в файле обмена обязательно; "Н" - наличие элемента в файле обмена необязательно, то есть элемент может отсутствовать. Если элемент принимает ограниченный перечень значений (по классификатору, кодовому словарю и тому подобному), то признак обязательности элемента дополняется символом "К". Например, "ОК". В случае, если количество реализаций элемента может быть более одной, то признак обязательности элемента дополняется символом "М". Например, "НМ" или "ОКМ".

К вышеперечисленным признакам обязательности элемента может добавляться значение "У" в случае описания в XML схеме условий, предъявляемых к элементу в файле обмена, описанных в графе "Дополнительная информация". Например, "НУ" или "ОКУ";

дополнительная информация содержит, при необходимости, требования к элементу файла обмена, не указанные ранее. Для сложных элементов указывается ссылка на таблицу, в которой описывается состав данного элемента. Для элементов, принимающих ограниченный перечень значений из классификатора (кодового словаря и тому подобного), указывается соответствующее наименование классификатора (кодового словаря и тому подобного) или приводится перечень возможных значений. Для классификатора (кодового словаря и тому подобного) может указываться ссылка на его местонахождение. Для элементов, использующих пользовательский тип данных, указывается наименование типового элемента.

Рисунок 1. Диаграмма структуры файла обмена

Таблица 4.1

Файл обмена (Файл)

Наименование элемента Сокращенное наименование (код) элемента Признак типа элемента Формат элемента Признак обязательности элемента Дополнительная информация
Идентификатор файла ИдФайл А Т( 1-255) ОУ Содержит (повторяет) имя сформированного файла (без расширения)
Версия программы, с помощью которой сформирован файл ВерсПрог А Т(1-40) О
Версия формата ВерсФорм А Т(1-5) О Принимает значение: 5.01
Состав и структура документа Документ С О Состав элемента представлен в таблице 4.2

Таблица 4.2

Состав и структура документа (Документ)

Наименование элемента Сокращенное наименование (код) элемента Признак типа элемента Формат элемента Признак обязательности элемента Дополнительная информация
Код формы документа по КНД КНД А Т(=7) ОК Типовой элемент <КНДТип>.
Принимает значение: 1150028
Дата формирования документа ДатаДок А Т(=10) О Типовой элемент <ДатаТип>.
Дата в формате ДД.ММ.ГГГГ
Код налогового органа КодНО А Т(=4) ОК Типовой элемент <СОНОТип>
Сведения о заявителе, физическом лице, получившем доступ к личному кабинету налогоплательщика (далее - заявитель) СвНП С О Состав элемента представлен в таблице 4.3
Сведения о лице, подписавшем документ Подписант С О Состав элемента представлен в таблице 4.5

Таблица 4.3

Сведения о заявителе, физическом лице, получившем доступ к личному кабинету налогоплательщика (СвНП)

Наименование элемента Сокращенное наименование (код) элемента Признак типа элемента Формат элемента Признак обязательности элемента Дополнительная информация
Заявитель НПФЛ С О Состав элемента представлен в таблице 4.4

Таблица 4.4

Заявитель (НПФЛ)

Наименование элемента Сокращенное наименование(код) элемента Признак типа элемента Формат элемента Признак обязательности элемента Дополнительная информация
Номер контактного телефона Тлф А Т(1-20) Н Номер контактного телефона указывается в формате код страны-код города-номер без пробелов и знаков между цифрами
Фамилия, имя, отчество физического лица ФИО С О Типовой элемент <ФИОТип>.
Состав элемента представлен в таблице 4.7
ИНН физического лица | Сведения о документе, удостоверяющем личность физического лица, не являющегося индивидуальным предпринимателем ИННФЛ
УдЛичнФЛ
П
С
Т(=12) О
О
Типовой элемент <ИННФЛТип>.
Типовой элемент <УдЛичнФЛСТип>.
Состав элемента представлен в таблице 4.8

Таблица 4.5

Сведения о лице, подписавшем документ (Подписант)

Наименование элемента Сокращенное наименование(код) элемента Признак типа элемента Формат элемента Признак обязательности элемента Дополнительная информация
Признак лица, подписавшего документ ПрПодп А Т(=1) ОК Принимает значение:
1 - заявитель |
2 - представитель заявителя
Фамилия, имя, отчество представителя заявителя ФИО С НУ Типовой элемент <ФИОТип>.
Состав элемента представлен в таблице 4.7
Элемент обязателен при <ПрПодп>=2
Сведения о представителе заявителя СвПред С НУ Состав элемента представлен в таблице 4.6
Элемент обязателен при <ПрПодп>=2

Таблица 4.6

Сведения о представителе заявителя (СвПред)

Наименование элемента Сокращенное наименование (код) элемента Признак типа элемента Формат элемента Признак обязательности элемента Дополнительная информация
Наименование и реквизиты документа, подтверждающего полномочия представителя заявителя НаимДок А Т(1-120) О

Таблица 4.7

Фамилия, имя, отчество (ФИОТип)

Наименование элемента Сокращенное наименование (код) элемента Признак типа элемента Формат элемента Признак обязательности элемента Дополнительная информация
Фамилия Фамилия А Т(1-60) О
Имя Имя А Т(1-60) О
Отчество Отчество А Т(1-60) Н

Таблица 4.8

Сведения о документе, удостоверяющем личность (сокращенный) (УдЛичнФЛСТип)

Наименование элемента Сокращенное наименование (код) элемента Признак типа элемента Формат элемента Признак обязательности элемента Дополнительная информация
Код вида документа, удостоверяющего личность КодВидДок А Т(=2) ОК Принимает значение:
21 - паспорт гражданина Российской Федерации |
03 - Свидетельство о рождении |
7 - Военный билет |
8 - Временное удостоверение, выданное взамен военного билета |
10 - Паспорт иностранного гражданина |
11 - Свидетельство о рассмотрении ходатайства о признании лица беженцем на территории Российской Федерации по существу |
12 - Вид на жительство в Российской Федерации |
13 - Удостоверение беженца |
14 - Временное удостоверение личности гражданина Российской Федерации |
15 - Разрешение на временное проживание в Российской Федерации |
18 - Свидетельство о предоставлении временного убежища на территории Российской Федерации |
23 - Свидетельство о рождении, выданное уполномоченным органом иностранного государства|
24 - Удостоверение личности
военнослужащего Российской Федерации |
27 - Военный билет офицера запаса |
91 - Иные документы
Серия и номер документа, удостоверяющего личность СерНомДок А Т(1-25) О Типовой элемент <СПДУЛШТип>
Дата выдачи документа, удостоверяющего личность ДатаДок А Т(=10) О Типовой элемент <ДатаТип>.
Дата в формате ДД.ММ.ГГГГ