Письмо ФНС РФ от 14.06.2018 N ЕД-4-15/11499@

"О направлении рекомендуемой формы"
Редакция от 14.06.2018 — Документ не действует

Данный документ фактически утратил силу с 06.08.2019 в связи с изданием Приказа ФНС России от 13.02.2019 N ММВ-7-15/65@.


ФЕДЕРАЛЬНАЯ НАЛОГОВАЯ СЛУЖБА

ПИСЬМО
от 14 июня 2018 г. N ЕД-4-15/11499@

О НАПРАВЛЕНИИ РЕКОМЕНДУЕМОЙ ФОРМЫ

Федеральная налоговая служба в связи с вступлением в силу Федерального закона от 27.11.2017 N 341-ФЗ "О внесении изменений в статью 88 части первой и главу 21 части второй Налогового кодекса Российской Федерации" (далее - Закон) и в целях реализации возможности подтверждения налогоплательщиками обоснованности применения налоговой ставки 0 процентов и налоговых вычетов в электронной форме по операциям при реализации услуг, указанных в подпункте 2.11 пункта 1 статьи 164 Налогового кодекса Российской Федерации (далее - Кодекс), сообщает следующее.

Законом установлено, что до 01.10.2018 при реализации услуг, предусмотренных подпунктом 2.11 пункта 1 статьи 164 Кодекса, налогоплательщиками в налоговый орган представляется перечень документов (чеков) для компенсации суммы налога на бумажном носителе.

При этом после 01.10.2018 необходимо представлять реестр сведений из документов (чеков) для компенсации суммы налога, содержащих отметку таможенных органов Российской Федерации, подтверждающую вывоз товаров за пределы таможенной территории Евразийского экономического союза в электронной форме (далее - Реестр).

В целях упрощения подтверждения обоснованности применения налоговой ставки 0 процентов по НДС ФНС России рекомендует налогоплательщикам до 01.10.2018 направлять в налоговые органы в электронной форме перечень документов (чеков) для компенсации суммы налога, предусмотренные пунктом 3.10 статьи 165 Кодекса, по форме и формату Реестра согласно приложениям к настоящему письму (порядке заполнения и представления такого Реестра, а также XSD-схема прилагаются).

Управлениям ФНС России по субъектам Российской Федерации и МИ ФНС России по крупнейшим налогоплательщикам довести настоящее письмо до нижестоящих налоговых органов и налогоплательщиков.

Действительный
государственный советник
Российской Федерации
2 класса
Д.В. ЕГОРОВ

Приложение N 1

РЕКОМЕНДУЕМАЯ ФОРМА РЕЕСТРА ДОКУМЕНТОВ (ЧЕКОВ) ДЛЯ КОМПЕНСАЦИИ СУММЫ НАЛОГА, ПРЕДУСМОТРЕННЫЙ ПУНКТОМ 3.10 СТАТЬИ 165 НАЛОГОВОГО КОДЕКСА РОССИЙСКОЙ ФЕДЕРАЦИИ

Налоговый период (код):        
Отчетный год:        
Номер корректировки:        
Налогоплательщик        
ИНН:   КПП:    
Наименование/фамилия, имя, отчество (при наличии) налогоплательщика:      
Форма реорганизации (ликвидация) (код): ИНН/КПП реорганизованной организации:  
Код операции: 1011431        
ИТОГО налоговая база (в рублях):        
N п/п Организация розничной торговли, выдавшая документ (чек) для компенсации суммы налога Документ (чек) для компенсации суммы налога Кассовый чек Сведения из документа (чека) для компенсации суммы налога о товаре, реализованном организацией розничной торговли иностранному физическому лицу Сумма налога, компенсированная иностранному физическому лицу по реализованным организацией розничной торговли товарам Налоговая база Иностранное государство, уполномоченным органом которого выдан паспорт физическому лицу - гражданину иностранного государства Дата выплаты (перечисления) компенсации суммы налога иностранному физическому лицу
ИНН наименование порядковый номер дата порядковый номер дата номер (артикул) товара, указанного в документе (чеке) для компенсации суммы налога наименование реализованных товаров количество (объем) наименование единицы измерения стоимость реализованных товаров с учетом суммы налога ставка НДС сумма НДС, исчисленная организацией розничной торговли цифровой код краткое наименование
1 2 3 4 5 6 7 8 9 10 11 12 13 14 15 16 17 18 19

Приложение N 2

ПОРЯДОК ЗАПОЛНЕНИЯ РЕКОМЕНДУЕМОЙ ФОРМЫ РЕЕСТРА, ПРЕДУСМОТРЕННОГО ПУНКТОМ 3.10 СТАТЬИ 165 НАЛОГОВОГО КОДЕКСА РОССИЙСКОЙ ФЕДЕРАЦИИ

I. Общие положения

1. Документы, установленные пунктом 3.10 статьи 165 Налогового кодекса Российской Федерации (далее - Реестр документов (чеков) для компенсации суммы налога), содержат сведения из документов, предоставляемых для подтверждения обоснованности применения налоговой ставки 0 процентов по налогу на добавленную стоимость и налоговых вычетов налогоплательщиком при реализации услуг, указанных в подпункте 2.11 пункта 1 статьи 164 Налогового кодекса Российской Федерации (далее - Кодекс).

II. Порядок заполнения рекомендуемой формы реестра документов (чеков) для компенсации суммы налога, предусмотренных пунктом 3.10 статьи 165 Кодекса

2. В строках указываются следующие сведения:

а) в строке "Налоговый период (код)" - код, определяющий налоговый период, указанный в налоговой декларации по НДС, с которой представляется Реестр документов (чеков) для компенсации суммы налога;

б) в строке "Отчетный год" - год, указанный в налоговой декларации по НДС, с которой представляется Реестр документов (чеков) для компенсации суммы налога;

в) в строке "Номер корректировки" - при представлении в налоговый орган первичного Реестра документов (чеков) для компенсации суммы налога за налоговый период проставляется "0-", при представлении уточненного Реестра документов (чеков) для компенсации суммы налога за соответствующий налоговый период указывается номер корректировки (например, "1-", "2-");

г) в строке "Налогоплательщик":

"ИНН" - идентификационный номер налогоплательщика;

"КПП" - код причины постановки на налоговый учет;

"Наименование/фамилия, имя, отчество <*> налогоплательщика" - указывается наименование организации либо наименование представительства (филиала) иностранной организации, иного обособленного подразделения иностранной организации, осуществляющего деятельность на территории Российской Федерации, а в случае представления индивидуальным предпринимателем указываются его фамилия, имя, отчество <*>;

<*> При наличии.

д) при представлении в налоговый орган по месту учета организацией-правопреемником Реестра документов (чеков) для компенсации суммы налога по операциям, осуществленным реорганизованной организацией, указываются ИНН и КПП организации-правопреемника. В поле "Наименование/фамилия, имя, отчество <*> налогоплательщика" указывается наименование реорганизованной организации.

<*> При наличии.

Коды форм реорганизации и код ликвидации принимают значения в соответствии с приложением N 1 к настоящему Порядку.

В полях "ИНН/КПП реорганизованной организации" указываются соответственно ИНН и КПП, которые присвоены организации до реорганизации налоговым органом по месту ее нахождения (по налогоплательщикам, отнесенным к категории крупнейших, - налоговым органом по месту учета в качестве крупнейшего налогоплательщика);

е) в строке "Код операции" - соответствующий код операции согласно приложению N 1 к Порядку заполнения налоговой декларации по налогу на добавленную стоимость, утвержденному приказом ФНС России от 29.10.2014 N ММВ-7-3/558@ "Об утверждении формы налоговой декларации по налогу на добавленную стоимость, порядка ее заполнения, а также формата представления налоговой декларации по налогу на добавленную стоимость в электронной форме" (далее - приказ ФНС России от 29.10.2014 N ММВ-7-3/558@);

ж) в строке "ИТОГО налоговая база (в рублях)" - общая сумма налоговой базы по соответствующей операции по реализации товаров (работ, услуг), обоснованность применения налоговой ставки 0 процентов по НДС по которой документально подтверждена. Данная строка формируется по коду операции и соответствует общей сумме показателей строк 020 раздела 4 налоговой декларации по НДС по соответствующей операции по реализации товаров (работ, услуг).

3. В графах Реестра документов (чеков) для компенсации суммы налога указываются следующие сведения:

а) в графе 1 "N п/п" - порядковый номер по соответствующей операции по реализации услуг;

б) в графе 2 "ИНН организации розничной торговли, выдавшей документ (чек) для компенсации суммы налога" - ИНН организации розничной торговли, указанной в пункте 5 статьи 169.1 Кодекса (далее - организация розничной торговли);

в) в графе 3 "Наименование организации розничной торговли" - наименование организации розничной торговли, выдавшей документ (чек) для компенсации суммы налога;

г) в графе 4 "Порядковый номер документа (чека) для компенсации суммы налога" - порядковый номер документа (чека) для компенсации суммы налога, указанный при его составлении;

д) в графе 5 "Дата документа (чека) для компенсации суммы налога" - дата составления документа (чека) для компенсации суммы налога;

е) в графе 6 "Порядковый номер кассового чека" - порядковый номер кассового чека, выданного организацией розничной торговли физическому лицу, указанному в пункте 1 статьи 169.1 Кодекса;

ж) в графе 7 "Дата кассового чека" - дата кассового чека, выданного организацией розничной торговли физическому лицу, указанному в пункте 1 статьи 169.1 Кодекса;

з) в графе 8 "номер (артикул) товара, указанного в документе (чеке) для компенсации суммы налога" <*> - номер (артикул) товара. Заполняется по каждому наименованию товара, указанному в документе (чеке) для компенсации суммы налога, содержащем отметку таможенного органа Российской Федерации, подтверждающую факт вывоза товаров с территории Российской Федерации за пределы таможенной территории Евразийского экономического союза, при условии выплаченной по данному товару компенсации суммы налога на добавленную стоимость физическому лицу, указанному в пункте 1 статьи 169.1 Кодекса;

<*> При наличии.

и) в графе 9 "Наименование реализованных товаров" - наименование реализованных товаров, указанных в документе (чеке) для компенсации суммы налога. Заполняется по каждому товару, указанному в документе (чеке) для компенсации суммы налога, содержащем отметку таможенного органа Российской Федерации, подтверждающую факт вывоза товаров с территории Российской Федерации за пределы таможенной территории Евразийского экономического союза, при условии выплаченной по данному товару компенсации суммы налога на добавленную стоимость физическому лицу, указанному в пункте 1 статьи 169.1 Кодекса;

к) в графе 10 "Количество (объем)" - количество (объем) реализованных товаров, указанных в документе (чеке) для компенсации суммы налога. Заполняется по каждому наименованию товара, указанному в документе (чеке) для компенсации суммы налога, содержащем отметку таможенного органа Российской Федерации, подтверждающую факт вывоза товаров с территории Российской Федерации за пределы таможенной территории Евразийского экономического союза, при условии выплаченной по данному товару компенсации суммы налога на добавленную стоимость физическому лицу, указанному в пункте 1 статьи 169.1 Кодекса;

л) в графе 11 "Наименование единицы измерения" - единица измерения итогового значения по Общероссийскому классификатору единиц измерения. Заполняется по каждому наименованию товара, указанному в документе (чеке) для компенсации суммы налога, содержащем отметку таможенного органа Российской Федерации, подтверждающую факт вывоза товаров с территории Российской Федерации за пределы таможенной территории Евразийского экономического союза, при условии выплаченной по данному товару компенсации суммы налога на добавленную стоимость физическому лицу, указанному в пункте 1 статьи 169.1 Кодекса;

м) в графе 12 "Стоимость реализованных товаров, с учетом суммы налога" - стоимость товаров, реализованных организацией розничной торговли физическому лицу, указанному в пункте 1 статьи 169.1 Кодекса, с учетом суммы налога на добавленную стоимость. Заполняется по каждому наименованию товара, указанному в документе (чеке) для компенсации суммы налога, содержащем отметку таможенного органа Российской Федерации, подтверждающую факт вывоза товаров с территории Российской Федерации за пределы таможенной территории Евразийского экономического союза, при условии выплаченной по данному товару компенсации суммы налога на добавленную стоимость физическому лицу, указанному в пункте 1 статьи 169.1 Кодекса;

н) в графе 13 "Ставка НДС, исчисленная организацией розничной торговли" - ставка НДС. Заполняется по каждому наименованию товара, указанному в документе (чеке) для компенсации суммы налога, содержащем отметку таможенного органа Российской Федерации, подтверждающую факт вывоза товаров с территории Российской Федерации за пределы таможенной территории Евразийского экономического союза, при условии выплаченной по данному товару компенсации суммы налога на добавленную стоимость физическому лицу, указанному в пункте 1 статьи 169.1 Кодекса;

о) в графе 14 "Сумма налога, исчисленная налогоплательщиком - организацией розничной торговли" - сумма налога на добавленную стоимость, исчисленная налогоплательщиком - организацией розничной торговли по товарам, реализованным физическому лицу, указанному в пункте 1 статьи 169.1 Кодекса. Заполняется по каждому наименованию товара, указанному в документе (чеке) для компенсации суммы налога, содержащем отметку таможенного органа Российской Федерации, подтверждающую факт вывоза товаров с территории Российской Федерации за пределы таможенной территории Евразийского экономического союза, при условии выплаченной по данному товару компенсации суммы налога на добавленную стоимость физическому лицу, указанному в пункте 1 статьи 169.1 Кодекса;

п) в графе 15 "Сумма налога, компенсированная иностранному физическому лицу, по реализованным организацией розничной торговли товарам" - сумма налога на добавленную стоимость, компенсированная физическому лицу, указанному в пункте 1 статьи 169.1 Кодекса, по реализованным организацией розничной торговли товарам, за вычетом стоимости услуг по компенсации суммы налога на добавленную стоимость, исчисленного организацией розничной торговли при реализации товаров физическому лицу, на основании статьи 169.1 Кодекса. Заполняется по каждому наименованию товара, указанному в документе (чеке) для компенсации суммы налога, содержащем отметку таможенного органа Российской Федерации, подтверждающую факт вывоза товаров с территории Российской Федерации за пределы таможенной территории Евразийского экономического союза, при условии выплаченной по данному товару компенсации суммы налога на добавленную стоимость физическому лицу, указанному в пункте 1 статьи 169.1 Кодекса;

р) в графе 16 "Налоговая база" - налоговая база по соответствующей операции по реализации услуг, обоснованность применения налоговой ставки 0 процентов по НДС по которой документально подтверждена. Заполняется по каждому наименованию товара, указанному в документе (чеке) для компенсации суммы налога, содержащем отметку таможенного органа Российской Федерации, подтверждающую факт вывоза товаров с территории Российской Федерации за пределы таможенной территории Евразийского экономического союза, при условии выплаченной по данному товару компенсации суммы налога на добавленную стоимость физическому лицу, указанному в пункте 1 статьи 169.1 Кодекса;

с) в графе 17 "Цифровой код иностранного государства, уполномоченным органом которого выдан паспорт физическому лицу - гражданину иностранного государства" - 3-значный цифровой код страны, физического лица, указанного в пункте 1 статьи 169.1 Кодекса, в соответствии с Общероссийским классификатором стран мира ОК (МК (ИСО 3166) 004-97) 025-2001 (ОКСМ) от 01.02.2002.

т) в графе 18 "Краткое наименование иностранного государства, уполномоченным органом которого выдан паспорт физическому лицу - гражданину иностранного государства" - краткое наименование иностранного государства, уполномоченным органом которого выдан паспорт физическому лицу, указанного в пункте 1 статьи 169.1 Кодекса;

у) в графе 19 "Дата выплаты (перечисления) компенсации суммы налога иностранному физическому лицу" - дата перечисления на счет в банке, либо документа, содержащего сведения о выплаченной иным способом физическому лицу, указанного в пункте 1 статьи 169.1 Кодекса, компенсации суммы налога на добавленную стоимость. Заполняется по каждому наименованию товара, указанному в документе (чеке) для компенсации суммы налога, содержащем отметку таможенного органа Российской Федерации, подтверждающую факт вывоза товаров с территории Российской Федерации за пределы таможенной территории Евразийского экономического союза, при условии выплаченной по данному товару компенсации суммы налога на добавленную стоимость физическому лицу, указанному в пункте 1 статьи 169.1 Кодекса.

Приложение N 1
к Порядку заполнения рекомендуемой
формы Реестра документов (чеков)
для компенсации суммы налога,
предусмотренный пунктом 3.10
статьи 165 Налогового кодекса
Российской Федерации

КОДЫ ФОРМ РЕОРГАНИЗАЦИИ И КОД ЛИКВИДАЦИИ ОРГАНИЗАЦИИ

Код Наименование
1 Преобразование
2 Слияние
3 Разделение
5 Присоединение
6 Разделение с одновременным присоединением
0 Ликвидация

Приложение N 3

ПОРЯДОК ПРЕДСТАВЛЕНИЯ РЕКОМЕНДУЕМОЙ ФОРМЫ РЕЕСТРА, ПРЕДУСМОТРЕННОГО ПУНКТОМ 3.10 СТАТЬИ 165 НАЛОГОВОГО КОДЕКСА РОССИЙСКОЙ ФЕДЕРАЦИИ

I. Общие положения

1. Реестр документов (чеков) для компенсации суммы налога на добавленную стоимость, предоставляемый в налоговый орган одновременно с налоговой декларацией, содержит данные из документов, предоставляемых в подтверждение обоснованности подтверждения права на получение возмещения при налогообложении по налоговой ставке 0 процентов по налогу на добавленную стоимость и налоговых вычетов налогоплательщиком при реализации услуг, указанных в подпункте 2.11 пункта 1 статьи 164 Кодекса (далее - Реестр документов (чеков) для компенсации суммы налога).

II. Способы представления рекомендуемого Реестра документов (чеков) для компенсации суммы налога

2. Налогоплательщик вправе представить в налоговый орган Реестр документов (чеков) для компенсации суммы налога на добавленную стоимость, предусмотренный пунктом 3.10 статьи 165 Кодекса, в электронной форме по телекоммуникационным каналам связи, подписанный усиленной квалифицированной электронной подписью, по формату, указанному в Приложении N 4.

3. Днем представления Реестра документов (чеков) для компенсации суммы налога в налоговый орган считается дата отправки файла Реестра документов (чеков) для компенсации суммы налога в электронной форме по телекоммуникационным каналам связи, зафиксированная в подтверждении даты отправки.

III. Порядок представления рекомендуемого Реестра документов (чеков) для компенсации суммы налога в электронной форме по телекоммуникационным каналам связи

4. Представление Реестра документов (чеков) для компенсации суммы налога в электронной форме по телекоммуникационным каналам связи допускается при обязательном использовании сертифицированных средств усиленной квалифицированной электронной подписи, позволяющих идентифицировать владельца квалифицированного сертификата ключа проверки электронной подписи, а также установить отсутствие искажения информации, содержащейся в указанном Реестре документов (чеков) для компенсации суммы налога.

5. Участниками информационного обмена при представлении Реестра документов (чеков) для компенсации суммы налога в электронной форме по телекоммуникационным каналам связи являются налогоплательщики (их представители), налоговые органы и операторы электронного документооборота.

6. В процессе электронного документооборота при представлении в налоговый орган Реестров документов (чеков) для компенсации суммы налога по телекоммуникационным каналам связи также участвуют технологические электронные документы, указанные в подпунктах 1 - 4 и 6 пункта 3 Порядка представления организациями и индивидуальными предпринимателями, а также нотариусами, занимающимися частной практикой, и адвокатами, учредившими адвокатские кабинеты, сообщений, предусмотренных пунктами 2 и 3 статьи 23 Кодекса, в электронном виде по телекоммуникационным каналам связи, утвержденного приказом Федеральной налоговой службы от 09.06.2011 N ММВ-7-6/362@ "Об утверждении форм и форматов сообщений, предусмотренных пунктами 2 и 3 статьи 23 Налогового кодекса Российской Федерации, а также порядка заполнения форм сообщений и порядка представления сообщений в электронном виде по телекоммуникационным каналам связи" (зарегистрирован Министерством юстиции Российской Федерации 11.07.2011, регистрационный N 21307) с изменениями, внесенными приказами Федеральной налоговой службы от 21.11.2011 N ММВ-7-6/790@, от 28.10.2014 N ММВ-7-14/556@, от 11.08.2015 N СА-7-14/345@ (далее - Порядок), по формам и форматам, приведенным в соответствующих приложениях к указанному Порядку.

7. Участники информационного обмена обеспечивают хранение всех отправленных и принятых Реестров документов (чеков) для компенсации суммы налога и технологических электронных документов с усиленной квалифицированной электронной подписью и квалифицированных сертификатов ключей проверки электронной подписи, применявшихся для формирования усиленной квалифицированной электронной подписи в указанных Реестре документов (чеков) для компенсации суммы налога и технологических электронных документах, за исключением извещения о получении.

8. Участники информационного обмена не реже одного раза в течение рабочего дня проверяют поступление Реестра документов (чеков) для компенсации суммы налога и технологических электронных документов.

9. Реестр документов (чеков) для компенсации суммы налога считается принятым налоговым органом, если налогоплательщику поступила квитанция о приеме, подписанная усиленной квалифицированной электронной подписью, позволяющей идентифицировать соответствующий налоговый орган (владельца квалифицированного сертификата ключа проверки электронной подписи).

10. При получении налогоплательщиком квитанции о приеме Реестра документов (чеков) для компенсации суммы налога датой получения Реестра документов (чеков) для компенсации суммы налога налоговым органом в электронной форме по телекоммуникационным каналам связи считается дата, указанная в квитанции о приеме.

11. Реестр документов (чеков) для компенсации суммы налога не считается принятым, если:

1) не соответствует утвержденному формату;

2) отсутствует (не соответствует) усиленная квалифицированная электронная подпись налогоплательщика;

3) направлен в налоговый орган, в компетенцию которого не входит проверка Реестров документов (чеков) для компенсации суммы налога (ошибочное направление).

12. Налогоплательщиком формируется Реестр документов (чеков) для компенсации суммы налога в электронной форме, подписывается усиленной квалифицированной электронной подписью и направляется по телекоммуникационным каналам связи в налоговый орган.

13. Налогоплательщик в течение следующего рабочего дня после отправки Реестра документов (чеков) для компенсации суммы налога в электронной форме по телекоммуникационным каналам связи получает:

1) подтверждение даты отправки;

2) квитанцию о приеме или уведомление об отказе в приеме, подписанное усиленной квалифицированной электронной подписью, позволяющей идентифицировать соответствующий налоговый орган (владельца квалифицированного сертификата ключа проверки электронной подписи).

При получении уведомления об отказе в приеме налогоплательщик устраняет указанные в этом уведомлении ошибки и повторяет процедуру направления Реестра документов (чеков) для компенсации суммы налога.

14. При получении от налогоплательщика Реестра документов (чеков) для компенсации суммы налога в электронной форме по телекоммуникационным каналам связи и отсутствии оснований для отказа в приеме указанного Реестра документов (чеков) для компенсации суммы налога налоговый орган в течение одного рабочего дня с момента его получения формирует квитанцию о приеме, подписывает ее усиленной квалифицированной электронной подписью и направляет налогоплательщику.

При наличии оснований для отказа в приеме Реестра документов (чеков) для компенсации суммы налога налоговый орган формирует уведомление об отказе в приеме, подписывает усиленной квалифицированной электронной подписью и направляет его налогоплательщику.

15. Оператор электронного документооборота:

1) фиксирует дату направления Реестра документов (чеков) для компенсации суммы налога и формирует подтверждение даты отправки;

2) подписывает подтверждение даты отправки усиленной квалифицированной электронной подписью и высылает его одновременно участникам информационного обмена. Подтверждение даты отправки направляется налоговому органу вместе с Реестром документов (чеков) для компенсации суммы налога в электронной форме по телекоммуникационным каналам связи.

Приложение N 4

ФОРМАТ ПРЕДСТАВЛЕНИЯ РЕЕСТРА ДОКУМЕНТОВ (ЧЕКОВ) ДЛЯ КОМПЕНСАЦИИ СУММЫ НАЛОГА, ПРЕДУСМОТРЕННОГО ПУНКТОМ 3.10 СТАТЬИ 165 НАЛОГОВОГО КОДЕКСА РОССИЙСКОЙ ФЕДЕРАЦИИ, В ЭЛЕКТРОННОЙ ФОРМЕ

I. ОБЩИЕ ПОЛОЖЕНИЯ

1. Настоящий формат описывает требования к XML файлам (далее - файл обмена) передачи в электронной форме реестра документов (чеков) для компенсации суммы налога, предоставляемого в налоговый орган одновременно с налоговой декларацией (далее - Реестр документов (чеков) для компенсации суммы налога), содержащего данные из документов, предоставляемых в подтверждение обоснованности подтверждения права на получение возмещения при налогообложении по налоговой ставке 0 процентов, предоставленного в соответствии с пунктом 3.10 статьи 165 Налогового кодекса Российской Федерации, в налоговые органы.

2. Номер версии настоящего формата 5.01, часть 919_01.

II. ОПИСАНИЕ ФАЙЛА ОБМЕНА

3. Имя файла обмена должно иметь следующий вид:

R_T_A_K_O_GGGGMMDD_N, где:

R_T - префикс, принимающий значение ON_RRCHEKTF;

A_K - идентификатор получателя информации, где: A - идентификатор получателя, которому направляется файл обмена, K - идентификатор конечного получателя, для которого предназначена информация из данного файла обмена <1>. Каждый из идентификаторов (A и K) имеет вид для налоговых органов - четырехразрядный код налогового органа;

<1> Передача файла от отправителя к конечному получателю (K) может осуществляться в несколько этапов через другие налоговые органы, осуществляющие передачу файла на промежуточных этапах, которые обозначаются идентификатором A. В случае передачи файла от отправителя к конечному получателю при отсутствии налоговых органов, осуществляющих передачу на промежуточных этапах, значения идентификаторов A и K совпадают.

O - идентификатор отправителя информации, имеет вид:

для организаций - девятнадцатиразрядный код (идентификационный номер налогоплательщика (далее - ИНН) и код причины постановки на учет (далее - КПП) организации (обособленного подразделения);

для физических лиц - двенадцатиразрядный код (ИНН физического лица, при наличии. При отсутствии ИНН - последовательность из двенадцати нулей);

GGGG - год формирования передаваемого файла, MM - месяц, DD - день;

N - идентификационный номер файла (длина - от 1 до 36 знаков. Идентификационный номер файла должен обеспечивать уникальность файла).

Расширение имени файла - xml. Расширение имени файла может указываться как строчными, так и прописными буквами.

Параметры первой строки файла обмена

Первая строка XML файла должна иметь следующий вид:

<?xml version ="1.0" encoding ="windows-1251"?>

Имя файла, содержащего XML схему файла обмена, должно иметь следующий вид:

ON_RRCHEKTF_1_919_01_05_01_xx, где xx - номер версии схемы.

Расширение имени файла - xsd.

XML схема файла обмена приводится отдельным файлом.

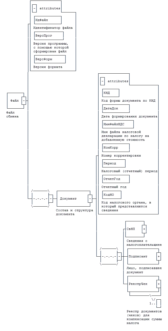
4. Логическая модель файла обмена представлена в виде диаграммы структуры файла обмена на рисунке 1 настоящего формата. Элементами логической модели файла обмена являются элементы и атрибуты XML файла. Перечень структурных элементов логической модели файла обмена и сведения о них приведены в таблицах 4.1 - 4.15 настоящего формата.

Для каждого структурного элемента логической модели файла обмена приводятся следующие сведения:

наименование элемента. Приводится полное наименование элемента <2>;

<2> В строке таблицы могут быть описаны несколько элементов, наименования которых разделены символом "|". Такая форма записи применяется при наличии в файле обмена только одного элемента из описанных в этой строке.

сокращенное наименование (код) элемента. Приводится сокращенное наименование элемента. Синтаксис сокращенного наименования должен удовлетворять спецификации XML;

признак типа элемента. Может принимать следующие значения: "С" - сложный элемент логической модели (содержит вложенные элементы), "П" - простой элемент логической модели, реализованный в виде элемента XML файла, "А" - простой элемент логической модели, реализованный в виде атрибута элемента XML файла. Простой элемент логической модели не содержит вложенные элементы;

формат элемента. Формат элемента представляется следующими условными обозначениями: T - символьная строка; N - числовое значение (целое или дробное).

Формат символьной строки указывается в виде T(n-k) или T(=k), где: n - минимальное количество знаков, k - максимальное количество знаков, символ "-" - разделитель, символ "=" означает фиксированное количество знаков в строке. В случае, если минимальное количество знаков равно 0, формат имеет вид T(0-k). В случае, если максимальное количество знаков не ограничено, формат имеет вид T(n-).

Формат числового значения указывается в виде N(m.k), где: m - максимальное количество знаков в числе, включая знак (для отрицательного числа), целую и дробную часть числа без разделяющей десятичной точки, k - максимальное число знаков дробной части числа. Если число знаков дробной части числа равно 0 (то есть число целое), то формат числового значения имеет вид N(m).

Для простых элементов, являющихся базовыми в XML, например, элемент с типом "date", поле "Формат элемента" не заполняется. Для таких элементов в поле "Дополнительная информация" указывается тип базового элемента;

признак обязательности элемента определяет обязательность наличия элемента (совокупности наименования элемента и его значения) в файле обмена. Признак обязательности элемента может принимать следующие значения: "О" - наличие элемента в файле обмена обязательно; "Н" - наличие элемента в файле обмена необязательно, то есть элемент может отсутствовать. Если элемент принимает ограниченный перечень значений (по классификатору, кодовому словарю и тому подобному), то признак обязательности элемента дополняется символом "К". Например, "ОК". В случае, если количество реализаций элемента может быть более одной, то признак обязательности элемента дополняется символом "М". Например, "НМ" или "ОКМ".

К вышеперечисленным признакам обязательности элемента может добавляться значение "У" в случае описания в XML схеме условий, предъявляемых к элементу в файле обмена, описанных в графе "Дополнительная информация". Например, "НУ" или "ОКУ";

дополнительная информация содержит, при необходимости, требования к элементу файла обмена, не указанные ранее. Для сложных элементов указывается ссылка на таблицу, в которой описывается состав данного элемента. Для элементов, принимающих ограниченный перечень значений из классификатора (кодового словаря и тому подобного), указывается соответствующее наименование классификатора (кодового словаря и тому подобного) или приводится перечень возможных значений. Для классификатора (кодового словаря и тому подобного) может указываться ссылка на его местонахождение. Для элементов, использующих пользовательский тип данных, указывается наименование типового элемента.

Рисунок 1. Диаграмма структуры файла обмена

Таблица 4.1

Файл обмена (Файл)

Наименование элемента Сокращенное наименование (код) элемента Признак типа элемента Формат элемента Признак обязательности элемента Дополнительная информация
Идентификатор файла ИдФайл А T(1-255) ОУ Содержит (повторяет) имя сформированного файла (без расширения)
Версия программы, с помощью которой сформирован файл ВерсПрог А T(1-40) О  
Версия формата ВерсФорм А T(1-5) О Принимает значение: 5.01
Состав и структура документа Документ С   О Состав элемента представлен в таблице 4.2

Таблица 4.2

Состав и структура документа (Документ)

Наименование элемента Сокращенное наименование (код) элемента Признак типа элемента Формат элемента Признак обязательности элемента Дополнительная информация
Код формы документа по КНД КНД А T(=7) ОК Типовой элемент <КНДТип>.
Принимает значение: 1155217
Дата формирования документа ДатаДок А T(=10) О Типовой элемент <ДатаТип>.
Дата в формате ДД.ММ.ГГГГ
Имя файла налоговой декларации по налогу на добавленную стоимость ИмяФайлНДС А T(1-255) О Содержит имя файла (без расширения) ранее представленной налоговой декларации по налогу на добавленную стоимость (с префиксом NO_NDS), к которой представляется Реестр
Номер корректировки НомКорр А N(3) О Принимает значение:
0 - первичный документ,
1 - 999 - номер корректировки для корректирующего документа
Налоговый (отчетный) период Период А T(=2) ОК Принимает значение:
21 - первый квартал |
22 - второй квартал |
23 - третий квартал |
24 - четвертый квартал |
51 - первый квартал при реорганизации (ликвидации) организации |
54 - второй квартал при реорганизации (ликвидации) организации |
55 - третий квартал при реорганизации (ликвидации) организации |
56 - четвертый квартал при реорганизации (ликвидации) организации |
Отчетный год ОтчетГод А О Типовой элемент <xs:gYear>.
Год в формате ГГГГ
Код налогового органа, в который представляются сведения КодНО А T(=4) ОК Типовой элемент <СОНОТип>
Сведения о налогоплательщике СвНП С О Состав элемента представлен в таблице 4.3
Лицо, подписавшее документ Подписант С О Состав элемента представлен в таблице 4.7
Реестр документов (чеков) для компенсации суммы налога РеестрЧек С ОМ Состав элемента представлен в таблице 4.9

Таблица 4.3

Сведения о налогоплательщике (СвНП)

Наименование элемента Сокращенное наименование (код) элемента Признак типа элемента Формат элемента Признак обязательности элемента Дополнительная информация
Налогоплательщик - организация | НПЮЛ С   О Состав элемента представлен в таблице 4.4
Налогоплательщик - физическое лицо, зарегистрированное в качестве индивидуального предпринимателя НПФЛ С   О Состав элемента представлен в таблице 4.6

Таблица 4.4

Налогоплательщик - организация (НПЮЛ)

Наименование элемента Сокращенное наименование (код) элемента Признак типа элемента Формат элемента Признак обязательности элемента Дополнительная информация
Наименование организации НаимОрг А T(1-1000) О  
ИНН организации ИННЮЛ А T(=10) О Типовой элемент <ИННЮЛТип>
КПП КПП А T(=9) О Типовой элемент <КППТип>
Сведения о реорганизованной (ликвидированной) организации СвРеоргЮЛ С   Н Состав элемента представлен в таблице 4.5

Таблица 4.5

Сведения о реорганизованной (ликвидированной) организации (СвРеоргЮЛ)

Наименование элемента Сокращенное наименование (код) элемента Признак типа элемента Формат элемента Признак обязательности элемента Дополнительная информация
Код формы реорганизации (ликвидация) ФормРеорг А T(=1) ОК Принимает значение:
0 - ликвидация |
1 - преобразование |
2 - слияние |
3 - разделение |
5 - присоединение |
6 - разделение с одновременным присоединением
ИНН реорганизованной организации ИННЮЛ А T(=10) НУ Типовой элемент <ИННЮЛТип>.
Элемент обязателен при
<ФормРеорг> = 1 | 2 | 3 | 5 | 6
КПП реорганизованной организации КПП А T(=9) НУ Типовой элемент <КППТип>.
Элемент обязателен при
<ФормРеорг> = 1 | 2 | 3 | 5 | 6

Таблица 4.6

Налогоплательщик - физическое лицо, зарегистрированное в качестве индивидуального предпринимателя (НПФЛ)

Наименование элемента Сокращенное наименование (код) элемента Признак типа элемента Формат элемента Признак обязательности элемента Дополнительная информация
ИНН физического лица ИННФЛ А T(=12) О Типовой элемент <ИННФЛТип>
Фамилия, имя, отчество физического лица ФИО С   О Типовой элемент <ФИОТип>.
Состав элемента представлен в таблице 4.15

Таблица 4.7

Лицо, подписавшее документ (Подписант)

Наименование элемента Сокращенное наименование (код) элемента Признак типа элемента Формат элемента Признак обязательности элемента Дополнительная информация
Признак лица, подписывающего документ ПрПодп А T(=1) ОК Принимает значение:
1 - налогоплательщик |
2 - представитель налогоплательщика
Номер контактного телефона Тлф А T(1-20) Н  
Должность ДолжОтв А T(1-128) Н  
Фамилия, имя, отчество ФИО С   О Типовой элемент <ФИОТип>.
Состав элемента представлен в таблице 4.15
Сведения о представителе налогоплательщика СвПред С   НУ Состав элемента представлен в таблице 4.8.
Обязателен при <ПрПодп> = 2

Таблица 4.8

Сведения о представителе налогоплательщика (СвПред)

Наименование элемента Сокращенное наименование (код) элемента Признак типа элемента Формат элемента Признак обязательности элемента Дополнительная информация
Наименование документа, подтверждающего полномочия представителя налогоплательщика НаимДок А T(1-120) О  

Таблица 4.9

Реестр документов (чеков) для компенсации суммы налога (РеестрЧек)

Наименование элемента Сокращенное наименование (код) элемента Признак типа элемента Формат элемента Признак обязательности элемента Дополнительная информация
Код операции КодОпер А T(=7) ОК Принимает значение: 1011431
ИТОГО налоговая база (в рублях) НалБазаИт А N(12.2) О Должно соответствовать значению поля "Налоговая база" раздела 4 налоговой декларации по налогу на добавленную стоимость
Сведения об организации розничной торговли, выдавшей документ (чек) для компенсации суммы налога СвОргТорг С   О Состав элемента представлен в таблице 4.10
Сведения о документе (чеке) для компенсации суммы налога СвЧек С   ОМ Состав элемента представлен в таблице 4.11

Таблица 4.10

Сведения об организации розничной торговли, выдавшей документ (чек) для компенсации суммы налога (СвОргТорг)

Наименование элемента Сокращенное наименование (код) элемента Признак типа элемента Формат элемента Признак обязательности элемента Дополнительная информация
Наименование организации НаимОрг А T(1-1000) О  
ИНН Организации ИННЮЛ А T(=10) О Типовой элемент <ИННЮЛТип>

Таблица 4.11

Сведения о документе (чеке) для компенсации суммы налога (СвЧек)

Наименование элемента Сокращенное наименование (код) элемента Признак типа элемента Формат элемента Признак обязательности элемента Дополнительная информация
Цифровой код иностранного государства, уполномоченным органом которого выдан паспорт физическому лицу - гражданину иностранного государства КодИнГос А T(=3) ОК Типовой элемент <ОКСМТип>.
Принимает значение в соответствии с Общероссийским классификатором стран мира
Краткое наименование иностранного государства, уполномоченным органом которого выдан паспорт физическому лицу - гражданину иностранного государства НаимИнГос А T(1-51) ОК Типовой элемент <ОКСМНаимТип>.
Принимает значение в соответствии с Общероссийским классификатором стран мира
Дата выплаты (перечисления) компенсации суммы налога иностранному физическому лицу ДатаВыпл А T(=10) О Типовой элемент <ДатаТип>.
Дата в формате ДД.ММ.ГГГГ
Сведения по выданному документу (чеку) СвВыдЧек С   О Состав элемента представлен в таблице 4.12
Сведения по товарным позициям документа (чека) СвТовПозЧек С   ОМ Состав элемента представлен в таблице 4.14

Таблица 4.12

Сведения по выданному документу (чеку) (СвВыдЧек)

Наименование элемента Сокращенное наименование (код) элемента Признак типа элемента Формат элемента Признак обязательности элемента Дополнительная информация
Порядковый номер документа (чека) для компенсации суммы налога НомДокЧек А T(1-36) О  
Дата документа (чека) для компенсации суммы налога ДатаДокЧек А T(=10) О Типовой элемент <ДатаТип>.
Дата в формате ДД.ММ.ГГГГ
Сведения о кассовом чеке СвКасЧек С   ОМ Состав элемента представлен в таблице 4.13

Таблица 4.13

Сведения о кассовом чеке (СвКасЧек)

Наименование элемента Сокращенное наименование (код) элемента Признак типа элемента Формат элемента Признак обязательности элемента Дополнительная информация
Порядковый номер кассового чека НомКасЧек А T(1-36) О  
Дата кассового чека ДатаКасЧек А T(=10) О Типовой элемент <ДатаТип>.
Дата в формате ДД.ММ.ГГГГ
Номер ФН НомФН А T(=16) О Номер фискального накопителя принимает значение в соответствии с форматом ККТ
Номер ФД НомФД А N(32) О Номер фискального документа принимает значение в соответствии с форматом ККТ.
Представляется в виде целого числа без знака в диапазоне чисел от 0 до 4294967295, в виде 32-х бит (4 байта) с порядком следования байтов от младшего к старшему (unsigned integer 32 bits, little endian)
ФПД ФПД А N(32) О Фискальный признак документа принимает значение в соответствии с форматом ККТ.
Представляется в виде целого числа без знака в диапазоне чисел от 0 до 4294967295, в виде 32-х бит (4 байта) с порядком следования байтов от младшего к старшему (unsigned integer 32 bits, little endian)

Таблица 4.14

Сведения по товарным позициям документа (чека) (СвТовПозЧек)

Наименование элемента Сокращенное наименование (код) элемента Признак типа элемента Формат элемента Признак обязательности элемента Дополнительная информация
Номер (артикул) товара, указанного в документе (чеке) для компенсации суммы налога НомТов А T(1-36) О  
Наименование реализованных товаров НаимТов А T(1-1000) О  
Количество (объем) КолТов А N(6.3) О  
Наименование единицы измерения НаимЕдИзм А T(3-4) ОК Типовой элемент <ОКЕИТип>.
Принимает значение в соответствии с Общероссийским классификатором единиц измерения
Стоимость реализованных товаров с учетом суммы налога СтоимТов А N(12.2) О  
Ставка НДС СтавНДС А N(8.5) О  
Сумма НДС, исчисленная организацией розничной торговли СумНДС А N(12.2) О  
Сумма налога, компенсированная иностранному физическому лицу по реализованным организацией розничной торговли товарам СумНалКомп А N(12.2) О  
Налоговая база НалБаза А N(12.2) О  

Таблица 4.15

Фамилия, имя, отчество (ФИОТип)

Наименование элемента Сокращенное наименование (код) элемента Признак типа элемента Формат элемента Признак обязательности элемента Дополнительная информация
Фамилия Фамилия А T(1-60) О  
Имя Имя А T(1-60) О  
Отчество Отчество А T(1-60) Н