Приказ ФНС РФ от 26.06.2018 N ММВ-7-3/414@

"Об утверждении формы налоговой декларации по единому налогу на вмененный доход для отдельных видов деятельности, Порядка ее заполнения, а также формата представления налоговой декларации по единому налогу на вмененный доход для отдельных видов деятельности в электронной форме"
Редакция от 26.06.2018 — Документ не действует

Данный документ фактически утратил силу в связи с изданием Федерального закона от 29.06.2012 N 97-ФЗ.

Зарегистрировано в Минюсте России 24 сентября 2018 г. N 52230


ФЕДЕРАЛЬНАЯ НАЛОГОВАЯ СЛУЖБА

ПРИКАЗ
от 26 июня 2018 г. N ММВ-7-3/414@

ОБ УТВЕРЖДЕНИИ ФОРМЫ НАЛОГОВОЙ ДЕКЛАРАЦИИ ПО ЕДИНОМУ НАЛОГУ НА ВМЕНЕННЫЙ ДОХОД ДЛЯ ОТДЕЛЬНЫХ ВИДОВ ДЕЯТЕЛЬНОСТИ, ПОРЯДКА ЕЕ ЗАПОЛНЕНИЯ, А ТАКЖЕ ФОРМАТА ПРЕДСТАВЛЕНИЯ НАЛОГОВОЙ ДЕКЛАРАЦИИ ПО ЕДИНОМУ НАЛОГУ НА ВМЕНЕННЫЙ ДОХОД ДЛЯ ОТДЕЛЬНЫХ ВИДОВ ДЕЯТЕЛЬНОСТИ В ЭЛЕКТРОННОЙ ФОРМЕ

В соответствии с пунктом 4 статьи 31 и пунктом 7 статьи 80 части первой Налогового кодекса Российской Федерации (Собрание законодательства Российской Федерации, 1998, N 31, ст. 3824; 2016, N 27 (ч.1), ст. 4176; 2018, N 9, ст. 1291), в целях реализации положений главы 26.3 "Система налогообложения в виде единого налога на вмененный доход для отдельных видов деятельности" части второй Налогового кодекса Российской Федерации (Собрание законодательства Российской Федерации, 2000, N 32, ст. 3340; 2002, N 30, ст. 3021; 2018, N 18, ст. 2575), а также на основании подпункта 5.9.36 пункта 5 Положения о Федеральной налоговой службе, утвержденного постановлением Правительства Российской Федерации от 30.09.2004 N 506 (Собрание законодательства Российской Федерации, 2004, N 40, ст. 3961; 2017, N 40, ст. 5847), приказываю:

1. Утвердить:

форму налоговой декларации по единому налогу на вмененный доход для отдельных видов деятельности согласно приложению N 1 к настоящему приказу;

формат представления налоговой декларации по единому налогу на вмененный доход для отдельных видов деятельности в электронной форме согласно приложению N 2 к настоящему приказу;

порядок заполнения налоговой декларации по единому налогу на вмененный доход для отдельных видов деятельности согласно приложению N 3 к настоящему приказу.

2. Признать утратившими силу:

приказ Федеральной налоговой службы от 04.07.2014 N ММВ-7-3/353@ "Об утверждении формы налоговой декларации по единому налогу на вмененный доход для отдельных видов деятельности, порядка ее заполнения, а также формата представления налоговой декларации по единому налогу на вмененный доход для отдельных видов деятельности в электронной форме" (зарегистрирован Министерством юстиции Российской Федерации 01.09.2014, регистрационный номер 33922);

приказ Федеральной налоговой службы от 22.12.2015 N ММВ-7-3/590@ "О внесении изменений в приложения к приказу Федеральной налоговой службы от 04.07.2014 N ММВ-7-3/353@" (зарегистрирован Министерством юстиции Российской Федерации 27.01.2016, регистрационный номер 40825);

приказ Федеральной налоговой службы от 19.10.2016 N ММВ-7-3/574@ "О внесении изменений в приложения к приказу Федеральной налоговой службы от 04.07.2014 N ММВ-7-3/353@" (зарегистрирован Министерством юстиции Российской Федерации 06.12.2016, регистрационный номер 44598).

3. Руководителям (исполняющим обязанности руководителя) управлений Федеральной налоговой службы по субъектам Российской Федерации довести настоящий приказ до нижестоящих налоговых органов и обеспечить его применение.

4. Контроль за исполнением настоящего приказа возложить на заместителя руководителя Федеральной налоговой службы, координирующего методологическое обеспечение работы налоговых органов по вопросам налогообложения при применении специальных налоговых режимов.

Руководитель Федеральной
налоговой службы
М.В. МИШУСТИН

Приложение N 1
к приказу ФНС России
от 26.06.2018 N ММВ-7-3/414@

                          ИНН                
                                                                     
    0291   5012     КПП                   Стр. 0 0 1

Форма по КНД 1152016

НАЛОГОВАЯ ДЕКЛАРАЦИЯ ПО ЕДИНОМУ НАЛОГУ НА ВМЕНЕННЫЙ ДОХОД ДЛЯ ОТДЕЛЬНЫХ ВИДОВ ДЕЯТЕЛЬНОСТИ

 

Номер корректировки             Налоговый период (код)               Отчетный год          
                                                                                   
                                                                                   
  Представляется в налоговый орган (код)                   по месту учета (код)          
                                                                                 
                                                                                 
                                                                                   
                                                                                 
                                                                                   
                                                                                 
                                                                                   
                                                                                 
                                                                                   
  (налогоплательщик)  
                                                                                   
                                                                                 
  Форма реорганизации,       ИНН/КПП реорганизованной                       /                    
  ликвидация (код)           организации                                            
                                                                                 
  Номер контактного телефона                                                              
                                                                                 
  На         страницах   с приложением подтверждающих документов или их копий на         листах      

 

                                                                                         
  Достоверность и полноту сведений, указанных в настоящей декларации, подтверждаю:     Заполняется работником налогового органа  
      Сведения о представлении декларации  
                                                                                           
      1 - налогоплательщик,     Данная декларация представлена (код)            
      2 - представитель налогоплательщика                                                  
          на         страницах  
                                                                                           
                                            с приложением подтверждающих документов или их копий на         листах    
                                                                 
                                                                                         
                                            Дата представления декларации     .     .              
                                                                     
  (фамилия, имя, отчество <1> полностью)                                                  
                                            Зарегистрирована
за N
                           
                                                                     
                                                                                         
                                                                                         
                                                                                         
                                                                                         
                                                                                         
                                                                                         
                                                                                         
                                                                                         
                                                                                         
                                                                                         
                                                                                         
                                                                                         
                                                                                         
                                                                                         
  (наименование организации - представителя налогоплательщика)                                                  
                                                                                           
  Подпись       Дата     .     .                                                          
                                                                                           
  Наименование и реквизиты документа,
подтверждающего полномочия представителя налогоплательщика
                                                 
                                                                                           
                                                                                         
                                                                                           
                                                                                         
                                              Фамилия, И.О. <1>   Подпись  

<1> Отчество при наличии.
 
                                                                                           

 

                          ИНН                
                                                                     
    0291   5029     КПП                   Стр.      

 

Раздел 1. Сумма единого налога на вмененный доход, подлежащая уплате в бюджет

 

Показатели   Код строки   Значения показателей  
                                                                           
  1   2   3  
                                                                           
  Код по ОКТМО   010                            
                                                                         
  Сумма единого налога на вмененный доход, подлежащая уплате в бюджет за налоговый период (руб.) (стр. 050 раздела 3 X (сумма строк 110 всех разделов 2 по данному коду ОКТМО / стр. 010 раздела 3))   020                            
                                         
                                         
                                         
                                                                         
  Код по ОКТМО   010                            
                                                                         
  Сумма единого налога на вмененный доход, подлежащая уплате в бюджет за налоговый период (руб.) (стр. 050 раздела 3 X (сумма строк 110 всех разделов 2 по данному коду ОКТМО / стр.010 раздела 3))   020                            
                                         
                                         
                                         
                                                                         
  Код по ОКТМО   010                            
                                                                         
  Сумма единого налога на вмененный доход, подлежащая уплате в бюджет за налоговый период (руб.) (стр. 050 раздела 3 X (сумма строк 110 всех разделов 2 по данному коду ОКТМО / стр. 010 раздела 3))   020                            
                                         
                                         
                                                                         
  Код по ОКТМО   010                            
                                                                         
  Сумма единого налога на вмененный доход, подлежащая уплате в бюджет за налоговый период (руб.) (стр. 050 раздела 3 X (сумма строк 110 всех разделов 2 по данному коду ОКТМО / стр. 010 раздела 3))   020                            
                                         
                                         
                                                                         
  Код по ОКТМО   010                            
                                                                         
  Сумма единого налога на вмененный доход, подлежащая уплате в бюджет за налоговый период (руб.) (стр. 050 раздела 3 X (сумма строк 110 всех разделов 2 по данному коду ОКТМО / стр. 010 раздела 3))   020                            
                                         
                                         
                                                                         
  Код по ОКТМО   010                            
                                                                         
  Сумма единого налога на вмененный доход, подлежащая уплате за налоговый период (руб.) (стр. 040 раздела 3 X (сумма строк 110 всех разделов 2 по данному коду ОКТМО / стр. 010 раздела 3))   020                            
                                         
                                         
                                                                         
  Код по ОКТМО   010                            
                                                                         
  Сумма единого налога на вмененный доход, подлежащая уплате в бюджет за налоговый период (руб.) (стр. 050 раздела 3 X (сумма строк 110 всех разделов 2 по данному коду ОКТМО / стр. 010 раздела 3))   020                            
                                         
                                         
                                                                         
  Код по ОКТМО   010                            
                                                                         
  Сумма единого налога на вмененный доход, подлежащая уплате в бюджет за налоговый период (руб.) (стр. 050 раздела 3 X (сумма строк 110 всех разделов 2 по данному коду ОКТМО / стр. 010 раздела 3))   020                            
                                         
                                         
                                                                         
  Достоверность и полноту сведений, указанных на данной странице, подтверждаю:  
                                                                           
                          (подпись)                 (дата)          
                                                                           
                                                                           

 

                          ИНН                
                                                                     
    0291   5036     КПП                   Стр.      

 

Раздел 2. Расчет суммы единого налога на вмененный доход по отдельным видам деятельности

 

Код вида предпринимательской деятельности (010)                                  
                                                                                 
  Адрес места осуществления предпринимательской деятельности (020)                        
                                                                                 
  Почтовый индекс                 Субъект Российской Федерации (код)        
                                                                                   
  Район                                                              
                                                                                   
  Город                                                              
                                                                                   
  Населенный пункт                                                              
  (село, поселок)                                                              
                                                                                   
  Улица                                                              
  (проспект, переулок)                                                              
                                                                                   
  Номер дома                   Номер корпуса                   Номер офиса                  
  (владения)                   (строения)               (квартиры)        
                                                                       
  Код по ОКТМО (030)                                                            

 

Показатели   Код строки   Значения показателей  
                                                                 
  1   2   3  
                                                                 
  Базовая доходность на единицу физического показателя в месяц (руб.)   040                  
                               
                                                               
  Корректирующий коэффициент К1   050     .            
                                                               
  Корректирующий коэффициент К2   060     .            

 

                  Код строки   Величина физического показателя   Количество календарных дней осуществления деятельности в месяце постановки на учет (снятия с учета) в качестве налогоплательщика единого налога   Налоговая база с учетом количества календарных дней осуществления деятельности в месяце постановки на учет (снятия с учета) в качестве налогоплательщика единого налога    
                             
                             
                    1   2   3   4    
                                                                                     
  В: 1 месяце квартала   070                                                            
                                                                                   
    2 месяце квартала   080                                                            
                                                                                   
    3 месяце квартала   090                                                            
                                                                                   
    Налоговая база всего (руб.) (Сумма строк (070 - 090) гр. 4)                                     100                        
                                                                   
                                                                                     
    Ставка налога (%)                                     105       .                  
                                                                                   
    Сумма исчисленного единого налога на вмененный доход за налоговый период (руб.) (стр. 100 х стр. 105/100)                 110                        
                                               
                                                                                   

 

                          ИНН                
                                                                     
    0291   5043     КПП                   Стр.      

 

Раздел 3. Расчет суммы единого налога на вмененный доход за налоговый период

 

Показатели   Код строки   Значения показателей  
  1   2   3  
                                                                               
  Признак налогоплательщика:
1 - налогоплательщик, производящий выплаты и иные вознаграждения физическим лицам;
2 - индивидуальный предприниматель, не производящий выплаты и иные вознаграждения физическим лицам
  005                        
                                     
                                     
                                     
                                                                             
  Сумма исчисленного за налоговый период единого налога на вмененный доход (сумма значений стр. 110 всех заполненных разделов 2 декларации)   010                        
                                     
                                     
                                                                             
  Сумма страховых взносов, платежей и расходов, предусмотренных пунктом 2 статьи 346.32 Налогового кодекса Российской Федерации <1>, на которые может быть уменьшена сумма исчисленного за налоговый период единого налога на вмененный доход налогоплательщиком, производящим выплаты работникам, занятым в тех сферах деятельности налогоплательщика, по которым уплачивается единый налог   020                        
                                     
                                     
                                     
                                     
                                     
                                                                             
  Сумма страховых взносов, уплаченных индивидуальным предпринимателем, на обязательное пенсионное страхование и на обязательное медицинское страхование в размере, определенном в соответствии с пунктом 1 статьи 430 Налогового кодекса Российской Федерации <1>   030                        
                                     
                                     
                                     
                                                                             
  Сумма расходов по приобретению контрольно-кассовой техники, уменьшающая сумму единого налога на вмененный доход, исчисленную с учетом пункта 2.1 статьи 346.32 Налогового кодекса Российской Федерации <1> (сумма значений стр. 050 всех разделов 4 декларации)   040                        
                                     
                                     
                                     
                                                       
  Общая сумма единого налога на вмененный доход, подлежащая уплате в бюджет за налоговый период (стр. 050 =>0)   050                        
                                     
                                                                               

  <1> Собрание законодательства Российской Федерации, 2000, N 32, ст. 3340; 2002, N 30, ст. 3021; 2018, N 18, ст. 2575.                                    
                                                                               
                                                                             

 

                          ИНН                
                                                                     
    0291   5050     КПП                   Стр.      

Раздел 4. Расчет суммы расходов по приобретению контрольно-кассовой техники, уменьшающей сумму единого налога на вмененный доход за налоговый период <1>

Показатели   Код строки Значения показателей  
  1   2 3  
Наименование модели контрольно-кассовой техники   010                                        
                                                                               
                                                                               
  Заводской номер экземпляра модели контрольно-кассовой техники   020                                        
                                                                               
  Регистрационный номер контрольно-кассовой техники, присвоенный налоговым органом       030                                        
                                                     
                                                                               
  Дата регистрации контрольно-кассовой техники в налоговом органе       040     .     .                            
                                                     
                                                                               
  Сумма расходов по приобретению экземпляра контрольно-кассовой техники <2>       050                                        
                                                     
Наименование модели контрольно-кассовой техники       010                                        
                                                                               
                                                                               
  Заводской номер экземпляра модели контрольно-кассовой техники       020                                        
                                                     
                                                                               
  Регистрационный номер контрольно-кассовой техники, присвоенный налоговым органом       030                                        
                                                     
                                                       
  Дата регистрации контрольно-кассовой техники в налоговом органе       040     .     .                            
                                                     
                                                                               
  Сумма расходов по приобретению экземпляра контрольно-кассовой техники <2>       050                                        
                                                     
Наименование модели контрольно-кассовой техники       010                                        
                                                                               
                                                                               
  Заводской номер экземпляра модели контрольно-кассовой техники       020                                        
                                                     
                                                                               
  Регистрационный номер контрольно-кассовой техники, присвоенный налоговым органом       030                                        
                                                     
                                                       
  Дата регистрации контрольно-кассовой техники в налоговом органе       040     .     .                            
                                                     
                                                                               
  Сумма расходов по приобретению экземпляра контрольно-кассовой техники <2>       050                                        
                                                     
Наименование модели контрольно-кассовой техники       010                                        
                                                                               
                                                                               
  Заводской номер экземпляра модели контрольно-кассовой техники       020                                        
                                                     
                                                                               
  Регистрационный номер контрольно-кассовой техники, присвоенный налоговым органом       030                                        
                                                     
                                                       
  Дата регистрации контрольно-кассовой техники в налоговом органе       040     .     .                            
                                                     
                                                                               
  Сумма расходов по приобретению экземпляра контрольно-кассовой техники <2>       050                                        
                                                     

<1> Заполняется необходимое количество листов
<2> стр. 050 < = 18 000 рублей
                                                                               
                                                                             

 

Приложение N 2
к приказу ФНС России
от 26.06.2018 г. N ММВ-7-3/414@

ФОРМАТ ПРЕДСТАВЛЕНИЯ НАЛОГОВОЙ ДЕКЛАРАЦИИ ПО ЕДИНОМУ НАЛОГУ НА ВМЕНЕННЫЙ ДОХОД ДЛЯ ОТДЕЛЬНЫХ ВИДОВ ДЕЯТЕЛЬНОСТИ В ЭЛЕКТРОННОЙ ФОРМЕ

I. ОБЩИЕ ПОЛОЖЕНИЯ

1. Настоящий документ описывает требования к XML файлам (далее - файлам обмена) передачи в электронной форме налоговой декларации по единому налогу на вмененный доход для отдельных видов деятельности в налоговые органы.

2. Номер версии настоящего формата 5.08, часть XXIX.

II. ОПИСАНИЕ ФАЙЛА ОБМЕНА

3. Имя файла обмена должно иметь следующий вид: R_T_A_K_O_GGGGMMDD_N, где:

R_T- префикс, принимающий значение NO_ENVD;

А_К - идентификатор получателя информации, где: А - идентификатор получателя, которому направляется файл обмена, К - идентификатор конечного получателя, для которого предназначена информация из данного файла обмена <1>. Каждый из идентификаторов (А и К) имеет вид для налоговых органов - четырехразрядный код налогового органа (СОНО);

<1> Передача файла от отправителя к конечному получателю (К) может осуществляться в несколько этапов через другие налоговые органы, осуществляющие передачу файла на промежуточных этапах, которые обозначаются идентификатором А. В случае передачи файла от отправителя к конечному получателю при отсутствии налоговых органов, осуществляющих передачу на промежуточных этапах, значения идентификаторов А и К совпадают.

О - идентификатор отправителя информации, имеет вид:

для организаций - девятнадцатиразрядный код (идентификационный номер налогоплательщика (далее - ИНН) и код причины постановки на учет (далее - КПП) организации (обособленного подразделения);

для физических лиц - двенадцатиразрядный код (ИНН физического лица, при наличии. При отсутствии ИНН - последовательность из двенадцати нулей);

GGGG - год формирования передаваемого файла, ММ - месяц, DD - день;

N - идентификационный номер файла (длина - от 1 до 36 знаков. Идентификационный номер файла должен обеспечивать уникальность файла).

Расширение имени файла - xml. Расширение имени файла может указываться как строчными, так и прописными буквами.

Параметры первой строки файла обмена

Первая строка XML файла должна иметь следующий вид:

<?xml version ="1.0"encoding ="windows-1251"?>

Имя файла, содержащего XML схему файла обмена, должно иметь следующий вид:

NC)_ENVD_l_029_00_05_08_xx , где хх - номер версии схемы. Расширение имени файла - xsd.

XML схема файла обмена приводится отдельным файлом и размещается на сайте Федеральной налоговой службы.

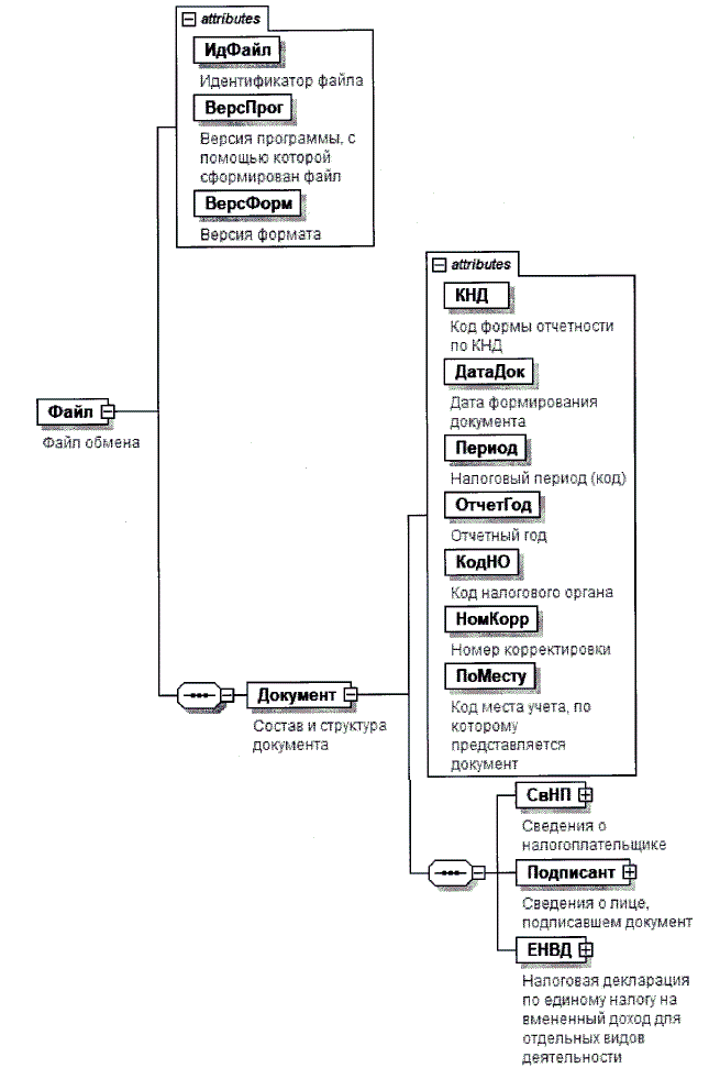
4. Логическая модель файла обмена представлена в виде диаграммы структуры файла обмена на рисунке 1 настоящего формата. Элементами логической модели файла обмена являются элементы и атрибуты XML файла. Перечень структурных элементов логической модели файла обмена и сведения о них приведены в таблицах 4.1 - 4.18 настоящего формата.

Для каждого структурного элемента логической модели файла обмена приводятся следующие сведения:

наименование элемента. Приводится полное наименование элемента <2>;

<2> В строке таблицы могут быть описаны несколько элементов, наименования которых разделены символом "|". Такая форма записи применяется при наличии в файле обмена только одного элемента из описанных в этой строке.

сокращенное наименование (код) элемента. Приводится сокращенное наименование элемента. Синтаксис сокращенного наименования должен удовлетворять спецификации XML;

признак типа элемента. Может принимать следующие значения: "С" - сложный элемент логической модели (содержит вложенные элементы), "П" - простой элемент логической модели, реализованный в виде элемента XML файла, "А" - простой элемент логической модели, реализованный в виде атрибута элемента XML файла. Простой элемент логической модели не содержит вложенные элементы;

формат элемента. Формат элемента представляется следующими условными обозначениями: Т - символьная строка; N - числовое значение (целое или дробное).

Формат символьной строки указывается в виде T(n-k) или Т(=к), где: п - минимальное количество знаков, к - максимальное количество знаков, символ "-" - разделитель, символ "=" означает фиксированное количество знаков в строке. В случае, если минимальное количество знаков равно 0, формат имеет вид Т(0-к). В случае, если максимальное количество знаков не ограничено, формат имеет вид Т(п-).

Формат числового значения указывается в виде N(m.k), где: m - максимальное количество знаков в числе, включая знак (для отрицательного числа), целую и дробную часть числа без разделяющей десятичной точки, к - максимальное число знаков дробной части числа. Если число знаков дробной части числа равно 0 (то есть число целое), то формат числового значения имеет вид N(m).

Для простых элементов, являющихся базовыми в XML, например, элемент с типом "date", поле "Формат элемента" не заполняется. Для таких элементов в поле "Дополнительная информация" указывается тип базового элемента;

признак обязательности элемента определяет обязательность наличия элемента (совокупности наименования элемента и его значения) в файле обмена. Признак обязательности элемента может принимать следующие значения: "О" - наличие элемента в файле обмена обязательно; "Н" - наличие элемента в файле обмена необязательно, то есть элемент может отсутствовать. Если элемент принимает ограниченный перечень значений (по классификатору, кодовому словарю и тому подобному), то признак обязательности элемента дополняется символом "К". Например, "ОК". В случае, если количество реализаций элемента может быть более одной, то признак обязательности элемента дополняется символом "М". Например, "НМ" или "ОКМ".

К вышеперечисленным признакам обязательности элемента может добавляться значение "У" в случае описания в XML схеме условий, предъявляемых к элементу в файле обмена, описанных в графе "Дополнительная информация". Например, "НУ" или "ОКУ";

дополнительная информация содержит, при необходимости, требования к элементу файла обмена, не указанные ранее. Для сложных элементов указывается ссылка на таблицу, в которой описывается состав данного элемента. Для элементов, принимающих ограниченный перечень значений из классификатора (кодового словаря и тому подобного), указывается соответствующее наименование классификатора (кодового словаря и тому подобного) или приводится перечень возможных значений. Для классификатора (кодового словаря и тому подобного) может указываться ссылка на его местонахождение. Для элементов, использующих пользовательский тип данных, указывается наименование типового элемента.

Рисунок 1. Диаграмма структуры файла обмена

Таблица 4.1

Файл обмена (Файл)

Наименование элемента Сокращенное наименование (код) элемента Признак типа
элемента
Формат элемента Признак обязательности элемента Дополнительная информация
Идентификатор файла ИдФайл А Т(1-255) ОУ Содержит (повторяет) имя сформированного файла (без расширения)
Версия программы, с помощью которой сформирован файл ВерсПрог А Т(1-40) О
Версия формата ВерсФорм А Т(1-5) О Принимает значение: 5.08
Состав и структура документа Документ С О Состав элемента представлен в таблице 4.2

Таблица 4.2

Состав и структура документа (Документ)

Наименование элемента Сокращенное наименование (код) элемента Признак типа элемента Формат элемента Признак обязательности элемента Дополнительная информация
Код формы отчетности по КНД КНД А Т(=7) ОК Типовой элемент <КНДТип>.
Принимает значение: 1152016
Дата формирования документа ДатаДок А Т(=10) О Типовой элемент <ДатаТип>.
Дата в формате ДД.ММ.ГГГГ
Налоговый период (код) Период А Т(=2) ОК Принимает значение:
21 - 1 квартал |
22- 2 квартал |
23 - 3 квартал |
24 - 4 квартал |
51 - 1 квартал при реорганизации (ликвидации) организации |
54 - 2 квартал при реорганизации (ликвидации) организации |
55 - 3 квартал при реорганизации (ликвидации) организации |
56 - 4 квартал при реорганизации (ликвидации) организации
Отчетный год ОтчетГод А О Типовой элемент <xs:gYear>.
Год в формате ГГГГ
Код налогового органа КодНО А Т(=4) О Типовой элемент <СОНОТип>
Номер корректировки НомКорр А N(3) О Принимает значение:
0 - первичный документ,
1 - 999 - номер корректировки для корректирующего документа
Код места учета, по которому представляется документ ПоМесту А Т(=3) ОК Принимает значение:
120 - по месту жительства индивидуального предпринимателя |
214 - по месту нахождения российской организации, не являющейся крупнейшим налогоплательщиком |
215 - по месту нахождения правопреемника, не являющегося крупнейшим налогоплательщиком |
245 - по месту осуществления деятельности иностранной организации через постоянное представительство |
310 - по месту осуществления деятельности российской организации |
320 - по месту осуществления деятельности индивидуального предпринимателя |
331 - по месту осуществления деятельности иностранной организации через отделение иностранной организации
Сведения о налогоплательщике СвНП С О Состав элемента представлен в таблице 4.3
Сведения о лице, подписавшем документ Подписант С О Состав элемента представлен в таблице 4.7
Налоговая декларация по единому налогу на вмененный доход для отдельных видов деятельности ЕНВД С О Состав элемента представлен в таблице 4.9

Таблица 4.3

Сведения о налогоплательщике (СвНП)

Наименование элемента Сокращенное наименование (код) элемента Признак типа элемента Формат элемента Признак обязательности элемента Дополнительная информация
Номер контактного телефона Тлф А Т(1-20) Н
Налогоплательщик - организация | Налогоплательщик - физическое лицо, зарегистрированное в качестве индивидуального предпринимателя НПЮЛ
НПФЛ
С
С
О
О
Состав элемента представлен в таблице 4.4 Состав элемента представлен в таблице 4.6

Таблица 4.4

Налогоплательщик - организация (НПЮЛ)

Наименование элемента Сокращенное наименование (код) элемента Признак типа элемента Формат элемента Признак обязательности элемента Дополнительная информация
Полное наименование организации НаимОрг А Т(1-1000) О
ИНН организации ИННЮЛ А Т(=10) О Типовой элемент <ИННЮЛТип>
КПП КПП А Т(=9) ОУ Типовой элемент <КППТип>.
5 и 6 знак могут принимать только следующие значения 35 | 77
Сведения о реорганизованной (ликвидированной) организации СвРеоргЮЛ С Н Состав элемента представлен в таблице 4.5

Таблица 4.5

Сведения о реорганизованной (ликвидированной) организации (СвРеоргЮЛ)

Наименование элемента Сокращенное наименование (код) элемента Признак типа элемента Формат элемента Признак обязательности элемента Дополнительная информация
Код формы реорганизации (ликвидация) ФормРеорг А Т(=1) ОК Принимает значение:
0 - ликвидация |
1 - преобразование |
2 - слияние |
3 - разделение |
5 - присоединение |
6 - разделение с одновременным присоединением
ИНН реорганизованной организации ИННЮЛ А Т(=10) НУ Типовой элемент <ИННЮЛТип>.
Элемент обязателен при <ФормРеорг> = 1 | 2 | 3 | 5 | 6
КПП реорганизованной организации КПП А Т(=9) НУ Типовой элемент <КППТип>.
Элемент обязателен при <ФормРеорг> = 1 | 2 | 3 | 5 | 6

Таблица 4.6

Налогоплательщик - физическое лицо, зарегистрированное в качестве индивидуального предпринимателя (НПФЛ)

Наименование элемента Сокращенное наименование (код) элемента Признак типа элемента Формат элемента Признак обязательности элемента Дополнительная информация
ИНН физического лица ИННФЛ А Т(=12) О Типовой элемент <ИННФЛТип>
Фамилия, имя, отчество физического лица ФИО С О Типовой элемент <ФИОТип>.
Состав элемента представлен в таблице 4.18

Таблица 4.7

Сведения о лице, подписавшем документ (Подписант)

Наименование элемента Сокращенное наименование (код) элемента Признак типа элемента Формат элемента Признак обязательности элемента Дополнительная информация
Признак лица, подписавшего документ ПрПодп А Т(=1) ОК Принимает значение:
1 - налогоплательщик |
2 - представитель налогоплательщика
Фамилия, имя, отчество ФИО С НУ Типовой элемент <ФИОТип>.
Состав элемента представлен в таблице 4.18. Элемент обязателен при выполнении одного из условий:
<ПрПодп>=2 |
<ПрПодп>=1 и наличие <НПЮЛ>
Сведения о представителе налогоплательщика СвПред С НУ Состав элемента представлен в таблице 4.8. обязательно для <ПрПодп>=2

Таблица 4.8

Сведения о представителе налогоплательщика (СвПред)

Наименование элемента Сокращенное наименование (код) элемента Признак типа элемента Формат элемента Признак обязательности элемента Дополнительная информация
Наименование и реквизиты документа, подтверждающего полномочия представителя налогоплательщика НаимДок А Т(1-120) О
Наименование организации - представителя налогоплательщика НаимОрг А Т(1-1000) Н

Таблица 4.9

Налоговая декларация по единому налогу на вмененный доход для отдельных видов деятельности (ЕНВД)

Наименование элемента Сокращенное наименование (код) элемента Признак типа элемента Формат элемента Признак обязательности элемента Дополнительная информация
Сумма единого налога на вмененный доход, подлежащая уплате в бюджет СумНалПУВД С О Состав элемента представлен в таблице 4.10
Расчет суммы единого налога на вмененный доход за налоговый период СумНалПУ С О Состав элемента представлен в таблице 4.14
Расчет суммы расходов по приобретению контрольно­кассовой техники, уменьшающей сумму единого налога на вмененный доход за налоговый период СумККТУм С н Состав элемента представлен в таблице 4.15

Таблица 4.10

Сумма единого налога на вмененный доход, подлежащая уплате в бюджет (СумНалПУВД)

Наименование элемента Сокращенное наименование (код) элемента Признак типа элемента Формат элемента Признак обязательности элемента Дополнительная информация
Сумма единого налога на вмененный доход, подлежащая уплате в бюджет, по коду ОКТМО СумПУВД С ОМ Состав элемента представлен в таблице 4.11

Таблица 4.11

Сумма единого налога на вмененный доход, подлежащая уплате в бюджет, по коду ОКТМО (СумПУВД)

Наименование элемента Сокращенное наименование (код) элемента Признак типа элемента Формат элемента Признак обязательности элемента Дополнительная информация
Код по ОКТМО ОКТМО А Т(=8)|
Т(=11)
ОК Типовой элемент <ОКТМОТип>.
Принимает значение в соответствии с Общероссийским классификатором территорий муниципальных образований
Сумма единого налога на вмененный доход, подлежащая уплате в бюджет за налоговый период НалПУ А N(10) О
Расчет суммы единого налога на вмененный доход по отдельным видам деятельности РасчНалВД С ОМ Состав элемента представлен в таблице 4.12

Таблица 4.12

Расчет суммы единого налога на вмененный доход по отдельным видам деятельности (РасчНалВД)

Наименование элемента Сокращенное наименование (код) элемента Признак типа элемента Формат элемента Признак обязательности элемента Дополнительная информация
Код вида предпринимательской деятельности КодВД А Т(=2) ОК Принимает значение в соответствии с приложением N 5 "Коды видов предпринимательской деятельности" к Порядку заполнения налоговой декларации по единому налогу на вмененный доход для отдельных видов деятельности (далее - Порядок заполнения)
Адрес места осуществления предпринимательской деятельности АдрПредДеят С О Типовой элемент <АдрРФТип>.
Состав элемента представлен в таблице 4.17
Расчет суммы единого налога на вмененный доход по отдельным видам деятельности по адресу места осуществления предпринимательской деятельности РасчНалВДАдр С О Состав элемента представлен в таблице 4.13

Таблица 4.13

Расчет суммы единого налога на вмененный доход по отдельным видам деятельности по адресу места осуществления предпринимательской деятельности (РасчНалВДАдр)

Наименование элемента Сокращенное наименование (код) элемента Признак типа элемента Формат элемента Признак обязательности элемента Дополнительная информация
Базовая доходность на единицу физического показателя в месяц БазДоход А N(6) О
Корректирующий коэффициент К1 К1 А N(4.3) О
Корректирующий коэффициент К2 К2 А N(4.3) О
Величина физического показателя в 1 месяце квартала ФизПокМес1 А N(6) Н
Количество календарных дней осуществления деятельности при постановке на учет (снятии с учета) в качестве налогоплательщика единого налога в 1 месяце квартала КолДнейМес1 А N(2) Н
Налоговая база с учетом количества календарных дней осуществления деятельности при постановке на учет (снятии с учета)в качестве налогоплательщика единого налога в 1 месяце квартала НалБазаМес1 А N(10) Н
Величина физического показателя во 2 месяце квартала ФизПокМес2 А N(6) Н
Количество календарных дней осуществления деятельности при постановке на учет (снятии с учета)в качестве налогоплательщика единого налога во 2 месяце квартала КолДнейМес2 А N(2) Н
Налоговая база с учетом количества календарных дней осуществления деятельности при постановке на учет (снятии с учета)в качестве налогоплательщика единого налога во 2 месяце квартала НалБазаМес2 А N(10) Н
Величина физического показателя в 3 месяце квартала ФизПокМесЗ А N(6) Н
Количество календарных дней осуществления деятельности при постановке на учет (снятии с учета) в качестве налогоплательщика единого налога в 3 месяце квартала КолДнейМесЗ А N(2) Н
Налоговая база с учетом количества календарных дней осуществления деятельности при постановке на учет (снятии с учета) в качестве налогоплательщика единого налога в 3 месяце квартала НалБазаМесЗ А N(10) Н
Налоговая база всего НалБаза А N(10) О При отсутствии всех необязательных элементов, определяющих величины физических показателей (<ФизПокМес1>, <ФизПокМес2>, <ФизПокМесЗ>), принимает значение "0"
Ставка налога Ставка А N(3.1) О
Сумма исчисленного единого налога на вмененный доход за налоговый период СумНалИсчисл А N(10) О При отсутствии всех необязательных элементов, определяющих величины физических показателей (<ФизПокМес1>, <ФизПокМес2>, <ФизПокМесЗ>), принимает значение "0"

Таблица 4.14

Расчет суммы единого налога на вмененный доход за налоговый период (СумНалПУ)

Наименование элемента Сокращенное наименование (код) элемента Признак типа элемента Формат элемента Признак обязательности элемента Дополнительная информация
Признак налогоплательщика ПризнакНП А Т(=1) ОК Принимает значение:
1 - налогоплательщик, производящий выплаты и иные вознаграждения физическим лицам |
2 - индивидуальный предприниматель, не производящий выплаты и иные вознаграждения физическим лицам
Сумма исчисленного за налоговый период единого налога на вмененный доход СумНалИсчислОбщ А N(10) О
Сумма страховых взносов, платежей и расходов, предусмотренных пунктом 2 статьи 346.32 Налогового кодекса Российской Федерации, на которые может быть уменьшена сумма исчисленного за налоговый период единого налога на вмененный доход налогоплательщиком, производящим выплаты работникам, занятым в тех сферах деятельности налогоплательщика, по которым уплачивается единый налог СумСВУм346.32.2 А N(10) Н
Сумма страховых взносов, уплаченных индивидуальным предпринимателем, на обязательное пенсионное страхование и на обязательное медицинское страхование в размере, определенном в соответствии с пунктом 1 статьи 430 Налогового кодекса Российской Федерации СумСВ_ИП А N(10) Н
Сумма расходов по приобретению контрольно-кассовой техники, уменьшающая сумму единого налога на вмененный доход, исчисленную с учетом пункта 2.1 статьи 346.32 Налогового кодекса Российской Федерации СумРасхККТ А N(10) Н
Общая сумма единого налога на вмененный доход, подлежащая уплате в бюджет за налоговый период НалПУРасч А N(10) О

Таблица 4.15

Расчет суммы расходов по приобретению контрольно-кассовой техники, уменьшающей сумму единого налога на вмененный доход за налоговый период (СумККТУм)

Наименование элемента Сокращенное наименование (код) элемента Признак типа элемента Формат элемента Признак обязательности элемента Дополнительная информация
Расчет суммы расходов по приобретению контрольно­кассовой техники, уменьшающей сумму единого налога на вмененный доход за налоговый период по модели контрольно­кассовой техники СумККТУмМод С ОМ Состав элемента представлен в таблице 4.16

Таблица 4.16

Расчет суммы расходов по приобретению контрольно-кассовой техники, уменьшающей сумму единого налога на вмененный доход за налоговый период по модели контрольно-кассовой техники (СумККТУмМод)

Наименование элемента Сокращенное наименование (код) элемента Признак типа элемента Формат элемента Признак обязательности элемента Дополнительная информация
Наименование модели контрольно-кассовой техники НаимККТ А Т(1-40) О
Заводской номер экземпляра модели контрольно-кассовой техники НомККТ А Т(1-20) О
Регистрационный номер контрольно-кассовой техники, присвоенный налоговым органом РегНомККТ А Т(=16) О
Дата регистрации контрольно­кассовой техники в налоговом органе ДатаРегККТ А Т(=10) О Типовой элемент <ДатаТип>.
Дата в формате ДД.ММ.ГГГГ
Сумма расходов по приобретению экземпляра контрольно-кассовой техники СумРасхККТ А N(5) О

Таблица 4.17

Адрес в Российской Федерации (АдрРФТип)

Наименование элемента Сокращенное наименование (код) элемента Признак типа элемента Формат элемента Признак обязательности элемента Дополнительная информация
Индекс Индекс А Т(=6) Н
Код региона КодРегион А Т(=2) ОК Типовой элемент <ССРФТип>.
Принимает значение в соответствии с приложением N 6 "Коды субъектов Российской Федерации" к Порядку заполнения
Район Район А Т(1-50) Н
Город Город А Т(1-50) Н
Населенный пункт НаселПункт А Т(1-50) Н
Улица Улица А Т(1-50) Н
Дом Дом А Т(1-20) Н
Корпус Корпус А Т(1-20) Н
Квартира Кварт А Т(1-20) Н

Таблица 4.18

Фамилия, имя, отчество (ФИОТип)

Наименование элемента Сокращенное наименование (код) элемента Признак типа элемента Формат элемента Признак обязательности элемента Дополнительная информация
Фамилия Фамилия А Т(1-60) О
Имя Имя А Т(1-60) О
Отчество Отчество А Т(1-60) Н

Приложение N 3
к приказу ФНС России
от 26.06.2018 г. N ММВ-7-3/414@

ПОРЯДОК ЗАПОЛНЕНИЯ НАЛОГОВОЙ ДЕКЛАРАЦИИ ПО ЕДИНОМУ НАЛОГУ НА ВМЕНЕННЫЙ ДОХОД ДЛЯ ОТДЕЛЬНЫХ ВИДОВ ДЕЯТЕЛЬНОСТИ

I. Состав налоговой декларации по единому налогу на вмененный доход для отдельных видов деятельности

1.1. Налоговая декларация по единому налогу на вмененный доход для отдельных видов деятельности (далее - Декларация) заполняется налогоплательщиками, осуществляющими предпринимательскую деятельность, облагаемую единым налогом на вмененный доход на территории муниципальных районов, городских округов, городов федерального значения Москвы, Санкт-Петербурга и Севастополя.

1.2. Декларация состоит из:

Раздела 1 "Сумма единого налога на вмененный доход, подлежащая уплате в бюджет";

Раздела 2 "Расчет суммы единого налога на вмененный доход по отдельным видам деятельности";

Раздела 3 "Расчет суммы единого налога на вмененный доход за налоговый период";

Раздела 4 "Расчет суммы расходов по приобретению контрольно-кассовой техники, уменьшающей сумму единого налога на вмененный доход за налоговый период".

II. Общие требования к порядку заполнения и представления Декларации

2.1. При заполнении Декларации значения корректирующего коэффициента К2 округляются после запятой до третьего знака включительно. Значения физических показателей указываются в целых единицах. Все значения стоимостных показателей Декларации указываются в полных рублях. Значения показателей менее 50 копеек (0,5 единицы) отбрасываются, а 50 копеек (0,5 единицы) и более округляются до полного рубля (целой единицы).

2.2. Страницы Декларации имеют сквозную нумерацию, начиная с Титульного листа, вне зависимости от наличия (отсутствия) и количества заполняемых разделов, листов. Порядковый номер страницы записывается в определенном для нумерации поле слева направо, начиная с первого (левого) знакоместа.

Показатель номера страницы (поле "Стр."), имеющий три знакоместа, записывается следующим образом:

Например, для первой страницы - "001"; для десятой страницы - "010".

2.3. При заполнении Декларации должны использоваться чернила черного цвета.

Не допускается исправление ошибок с помощью корректирующего или иного аналогичного средства.

Не допускается двусторонняя печать Декларации на бумажном носителе.

2.4. Каждому показателю Декларации соответствует одно поле, состоящее из определенного количества знакомест. В каждом поле указывается только один показатель.

Исключение составляют показатели, значением которых являются дата или десятичная дробь. Для указания даты используются по порядку три поля: день (поле из двух знакомест), месяц (поле из двух знакомест) и год (поле из четырех знакомест), разделенные знаком "." ("точка").

Для десятичной дроби используются два поля, разделенные знаком "точка". Первое поле соответствует целой части десятичной дроби, второе - дробной части десятичной дроби.

Заполнение полей Декларации значениями текстовых, числовых, кодовых показателей осуществляется слева направо, начиная с первого (левого) знакоместа.

При заполнении полей Декларации с использованием программного обеспечения значения числовых показателей выравниваются по правому (последнему) знакоместу.

Заполнение текстовых полей бланка Декларации осуществляется заглавными печатными символами.

В случае отсутствия какого-либо показателя во всех знакоместах соответствующего поля проставляется прочерк. Прочерк представляет собой прямую линию, проведенную посередине знакомест по всей длине поля.

Если для указания какого-либо показателя не требуется заполнения всех знакомест соответствующего поля, в незаполненных знакоместах в правой части поля проставляется прочерк. Например, при указании десятизначного идентификационного номера налогоплательщика (далее - ИНН) организацией в поле "ИНН" из двенадцати знакомест показатель заполняется следующим образом "5024002119 - -".

При представлении Декларации, подготовленной с использованием программного обеспечения, при распечатке на принтере допускается отсутствие обрамления знакомест и прочерков для незаполненных знакомест. Расположение и размеры значений показателей не должны изменяться. Печать знаков должна выполняться шрифтом Courier New высотой 16 - 18 пунктов.

2.5. При заполнении Декларации в верхней части каждой страницы указываются ИНН и код причины постановки на учет (далее - КПП) организации в соответствии с пунктом 3.2 порядка заполнения Декларации (далее - Порядок).

2.6. При представлении в налоговый орган по месту учета организацией-правопреемником Декларации за последний налоговый период и уточненных Деклараций за реорганизованную организацию (в форме присоединения к другому юридическому лицу, слияния нескольких юридических лиц, разделения юридического лица, преобразования одного юридического лица в другое) в Титульном листе в поле "по месту учета (код)" указывается код "215", а в верхней его части указываются ИНН и КПП по месту нахождения организации-правопреемника. В поле "налогоплательщик" указывается наименование реорганизованной организации.

В поле "ИНН/КПП реорганизованной организации" указываются, соответственно, ИНН и КПП, которые были присвоены организации до реорганизации налоговым органом по месту постановки на учет в качестве налогоплательщика единого налога на вмененный доход для отдельных видов деятельности.

В Разделе 1 Декларации указывается код того муниципального образования, на территории которого состояла на учете в качестве налогоплательщика единого налога на вмененный доход реорганизованная организация. Код территории муниципального образования указывается в соответствии с Общероссийским классификатором территорий муниципальных образований ОК 033-2013 (далее - код по ОКТМО).

III. Заполнение Титульного листа Декларации

3.1. Титульный лист Декларации заполняется налогоплательщиком, за исключением раздела "Заполняется работником налогового органа".

3.2. При заполнении Титульного листа необходимо указать:

1) ИНН, а также КПП, который присвоен организации как налогоплательщику единого налога на вмененный доход тем налоговым органом, в который представляется Декларация (особенности указания ИНН и КПП по реорганизованным организациям предусмотрены в пункте 2.6 Порядка).

ИНН и КПП в поле "ИНН/КПП реорганизованной организации" указываются с учетом положений пункта 2.6 Порядка;

2) номер корректировки.

При представлении в налоговый орган первичной Декларации в поле "номер корректировки" проставляется "0 - -", при представлении уточненной Декларации - указывается номер корректировки (например, "1 - -", "2-" и так далее).

3) налоговый период, за который представляется Декларация.

Коды, определяющие налоговый период, приведены в приложении N 1 к Порядку;

4) отчетный год, за который представляется Декларация;

5) код налогового органа, в который представляется Декларация указывается согласно документам о постановке на учет в налоговом органе;

6) код места представления Декларации по месту учета налогоплательщика согласно приложению N 3 к Порядку;

7) полное наименование организации в соответствии с ее учредительными документами (при наличии в наименовании латинской транскрипции таковая указывается) либо построчно полностью фамилия, имя, отчество <1> индивидуального предпринимателя;

<1> Отчество при наличии.

8) код формы реорганизации (ликвидации) в соответствии с приложением N 2 к Порядку;

9) ИНН/КПП реорганизованной организации в соответствии с пунктом 2.6 Порядка;

10) номер контактного телефона налогоплательщика (номер контактного телефона указывается в формате код страны, код города, номер без пробелов и знаков между цифрами);

11) количество страниц, на которых составлена Декларация;

12) количество листов подтверждающих документов или их копий, включая документы или их копии, подтверждающие полномочия представителя налогоплательщика (в случае представления Декларации представителем налогоплательщика), приложенных к Декларации.

3.3. В разделе Титульного листа "Достоверность и полноту сведений, указанных в настоящей декларации, подтверждаю" указывается:

1) в случае подтверждения достоверности и полноты сведений в Декларации руководителем организации - налогоплательщика или индивидуальным предпринимателем - налогоплательщиком - "1"; в случае подтверждения достоверности и полноты сведений представителем налогоплательщика - "2";

2) при представлении Декларации налогоплательщиком - организацией в поле "фамилия, имя, отчество <1>" - построчно полностью фамилия, имя, отчество <2> руководителя организации. Проставляется личная подпись руководителя организации и дата подписания;

<2> Отчество при наличии.

3) при представлении Декларации налогоплательщиком - индивидуальным предпринимателем поле "фамилия, имя, отчество <1>" не заполняется. Проставляется только личная подпись и дата подписания;

4) при представлении Декларации представителем налогоплательщика - физическим лицом в поле "фамилия, имя, отчество <1>" - построчно полностью фамилия, имя, отчество <3> представителя налогоплательщика. Проставляется личная подпись представителя налогоплательщика, дата подписания;

<3> Отчество при наличии.

5) при представлении Декларации представителем налогоплательщика - юридическим лицом в поле "фамилия, имя, отчество <1>" - построчно полностью фамилия, имя, отчество <4> физического лица, уполномоченного в соответствии с документом, подтверждающим полномочия представителя налогоплательщика - юридического лица подтверждать достоверность и полноту сведений, указанных в Декларации.

<4> Отчество при наличии.

В поле "наименование организации - представителя налогоплательщика" указывается наименование юридического лица - представителя налогоплательщика. Проставляется подпись лица, сведения о котором указаны в поле "фамилия, имя, отчество <1>" и дата подписания;

6) в поле "Наименование документа, подтверждающего полномочия представителя налогоплательщика" указывается вид документа, подтверждающего полномочия представителя налогоплательщика.

3.4. Раздел "Заполняется работником налогового органа" содержит сведения о представлении Декларации:

1) способ представления Декларации (указывается код согласно приложению N 4 к Порядку);

2) количество страниц Декларации;

3) количество листов подтверждающих документов или их копий, приложенных к Декларации;

4) дату представления Декларации;

5) номер, под которым зарегистрирована Декларация;

6) фамилию и инициалы имени и отчества <5> работника налогового органа, принявшего Декларацию;

<5> Отчество при наличии.

7) подпись работника налогового органа, принявшего Декларацию.

IV. Заполнение Раздела 1 "Сумма единого налога на вмененный доход, подлежащая уплате в бюджет" Декларации

4.1. В Разделе 1 указывается:

1) в каждом блоке строк с кодами строк 010 - 020:

по строке 010 - код по ОКТМО муниципального образования, межселенной территории, населенного пункта, входящего в состав муниципального образования по месту осуществления деятельности (месту постановки на учет налогоплательщика единого налога на вмененный доход).

При заполнении кода по ОКТМО, под который отводится одиннадцать знакомест, свободные знакоместа справа от значения кода в случае, если код по ОКТМО имеет восемь знаков, не подлежат заполнению дополнительными символами (заполняются прочерками). Например, для восьмизначного кода по ОКТМО 12445698 в поле "Код по ОКТМО" записывается одиннадцатизначное значение "12445698 - - -".

2) по строке 020 - сумма единого налога на вмененный доход, подлежащая уплате в бюджет за налоговый период.

Значение показателя по данному коду строки определяется как произведение значения показателя по строке 050 Раздела 3 Декларации и результата от соотношения общей суммы значений показателей по строкам 110 всех заполненных листов Раздела 2 Декларации с указанным кодом по ОКТМО к значению показателя по строке 010 Раздела 3 Декларации.

4.2. Сведения, указанные в Разделе 1 Декларации, в строке "Достоверность и полноту сведений, указанных на данной странице, подтверждаю" подтверждаются подписью лица из числа лиц, указанных в пункте 3.3 Порядка, и проставляется дата подписания данного раздела.

4.3. В случае недостаточности строк, имеющих код 010, следует заполнить необходимое количество листов Раздела 1 Декларации.

V. Заполнение Раздела 2 "Расчет суммы единого налога на вмененный доход по отдельным видам деятельности" Декларации

5.1. Раздел 2 Декларации заполняется налогоплательщиком отдельно по каждому виду осуществляемой им предпринимательской деятельности.

При осуществлении налогоплательщиком одного и того же вида предпринимательской деятельности в нескольких отдельно расположенных местах Раздел 2 Декларации заполняется отдельно по каждому месту осуществления такого вида предпринимательской деятельности (по каждому коду по ОКТМО).

5.2. В Разделе 2 Декларации указывается:

1) по строке 010 - код вида осуществляемой налогоплательщиком предпринимательской деятельности, по которому заполняется данный раздел Декларации, в соответствии с приложением N 5 к Порядку;

2) по строке 020 - полный адрес места осуществления вида предпринимательской деятельности, указанного по строке 010 (код субъекта Российской Федерации указывается в соответствии с приложением N 6 к Порядку);

3) по строке 030 - код по ОКТМО муниципального образования, межселенной территории, населенного пункта, входящего в состав муниципального образования по месту осуществления деятельности (месту постановки на учет налогоплательщика единого налога на вмененный доход);

4) по строке 040 - значение базовой доходности на единицу физического показателя в месяц по соответствующему виду предпринимательской деятельности;

5) по строке 050 - значение установленного на календарный год коэффициента-дефлятора К1;

6) по строке 060 - значение корректирующего коэффициента базовой доходности К2, учитывающего совокупность особенностей ведения предпринимательской деятельности;

7) по строкам 070 - 090:

в графе 2 - значения физического показателя по соответствующему виду предпринимательской деятельности в каждом месяце налогового периода;

в графе 3 - количество календарных дней осуществления предпринимательской деятельности в месяце постановки на учет (в месяце снятия с учета) в качестве налогоплательщика единого налога, которое рассчитывается, соответственно:

начиная с даты постановки организации или индивидуального предпринимателя на учет в налоговом органе в качестве налогоплательщика единого налога на вмененный доход до конца календарного месяца, в котором налогоплательщик был поставлен на учет;

с первого дня календарного месяца, в котором налогоплательщик снимается с учета, до даты снятия с учета в налоговом органе, указанной в уведомлении

налогового органа о снятии организации или индивидуального предпринимателя с учета в качестве налогоплательщика единого налога на вмененный доход;

в графе 4 - налоговая база (величина вмененного дохода) за каждый календарный месяц налогового периода (произведение значений показателей по кодам строк 040, 050, 060, а также соответствующих показателей строк 070 или 080 или 090 графы 2.

В случае, если в течение налогового периода организация или индивидуальный предприниматель были поставлены на учет (сняты с учета) в качестве налогоплательщика единого налога на вмененный доход, то налоговая база за каждый календарный месяц налогового периода определяется как произведение значений показателей по кодам строк 040, 050, 060, а также соответствующих показателей строк 070 или 080 или 090 граф 2 - 3 с учетом количества календарных дней осуществления деятельности в месяце постановки на учет (снятия с учета) в качестве налогоплательщика единого налога на вмененный доход.

Если в течение налогового периода налогоплательщик не вставал на учет (не снимался с учета) в качестве налогоплательщика единого налога на вмененный доход в налоговом органе, в который представлена Декларация, то во всех знакоместах полей по строкам 070 - 090 графы 3 проставляются прочерки;

8) по строке 100 - налоговая база (величина вмененного дохода) за налоговый период по соответствующему виду предпринимательской деятельности, осуществляемому по указанному адресу (сумма значений показателей по кодам строк 070 - 090 графы 4);

9) по строке 105 - ставка налога в размере 15% либо ставка налога, установленная нормативными правовыми актами представительных органов муниципальных районов, городских округов, законами городов федерального значения Москвы, Санкт-Петербурга и Севастополя;

10) по строке 110 - сумма исчисленного за налоговый период единого налога на вмененный доход по соответствующему виду предпринимательской деятельности, осуществляемому по указанному адресу (значение показателя по коду строки 100 х стр. 105 / 100).

VI. Заполнение Раздела 3 "Расчет суммы единого налога на вмененный доход за налоговый период" Декларации

6.1. В Разделе 3 указывается:

1) по строке 005 - признак налогоплательщика:

при представлении Декларации организацией или индивидуальным предпринимателем, производящими выплаты и иные вознаграждения работникам, занятым в сферах деятельности налогоплательщика, по которым уплачивается единый налог, проставляется "1";

при представлении Декларации индивидуальным предпринимателем, не производящим выплаты и иные вознаграждения физическим лицам, проставляется "2";

2) по строке 010 - сумма исчисленного за налоговый период единого налога на вмененный доход. Значение данного показателя определяется как сумма значений показателей по строке 110 всех заполненных листов Раздела 2 Декларации;

3) по строке 020 - сумма страховых взносов, платежей и расходов, предусмотренных пунктом 2 статьи 346.32 Налогового кодекса Российской Федерации <6>, на которые уменьшается сумма исчисленного за налоговый период единого налога на вмененный доход в случае их уплаты в пользу работников, занятых в тех сферах деятельности налогоплательщика, по которым уплачивается единый налог;

<6> Собрание законодательства Российской Федерации, 2000, N 32, ст. 3340; 2002, N 30, ст. 3021; 2018, N 18, ст. 2575

4) по строке 030 - сумма страховых взносов, уплаченных индивидуальным предпринимателем, на обязательное пенсионное страхование и на обязательное медицинское страхование в размере, определенном в соответствии с пунктом 1 статьи 430 Налогового кодекса Российской Федерации <7>,

<7> Собрание законодательства Российской Федерации, 2000, N 32, ст. 3340; 2002, N 30, ст. 3021; 2018, N 18, ст. 2575

5) по строке 040 - сумма расходов по приобретению контрольно-кассовой техники, уменьшающая сумму налога на вмененный доход, исчисленную с учетом пункта 2.1 статьи 346.32 Налогового кодекса Российской Федерации <8>. Значение данного показателя определяется как сумма всех значений показателей по строке 050 всех заполненных листов Раздела 4 Декларации;

<8> Собрание законодательства Российской Федерации, 2000, N 32, ст. 3340; 2002, N 30, ст. 3021; 2018, N 18, ст. 2575

6) по строке 050 - общая сумма единого налога на вмененный доход, подлежащая уплате в бюджет за налоговый период.

Значение показателя по строке 050 не может быть меньше 0.

При представлении декларации организацией или индивидуальным предпринимателем, производящими выплаты и иные вознаграждения физическим лицам (при значении показателя по строке 005 равном "1"), значение данного показателя определяется следующим расчетом: строка 010 - (строка 020 + строка 030) - строка 040, при этом разность значений показателей строк 010 и (020 + 030) не может быть меньше, чем 50 процентов от суммы исчисленного единого налога (строка 010).

При представлении декларации индивидуальным предпринимателем, не производящим выплаты и иные вознаграждения физическим лицам (при значении показателя по строке 005 равном" "2"), значение показателя по строке 050 определяется как разность значений показателей строк 010 и 030 и 040. В этом случае разность значений показателей строк 010 и 030 должна быть больше или равна нулю.

VII. Заполнение Раздела 4 "Расчет суммы расходов по приобретению контрольно-кассовой техники, уменьшающей сумму единого налога на вмененный доход за налоговый период" Декларации

7.1. В Разделе 4 указываются:

1) по строке 010 - наименование модели контрольно-кассовой техники, включенной в реестр контрольно-кассовой техники;

2) по строке 020 - заводской номер экземпляра модели контрольно-кассовой техники в соответствии с документами, связанными с приобретением контрольно-кассовой техники;

3) по строке 030 - регистрационный номер контрольно-кассовой техники, присвоенный налоговым органом;

4) по строке 040 - дата регистрации контрольно-кассовой техники в налоговом органе;

5) по строке 050 - указывается сумма произведенных расходов по приобретению контрольно-кассовой техники, которая не может превышать 18 000 рублей;

7.2. В случае недостаточности строк, имеющих код 010, 020, 030, 040, 050 следует заполнить необходимое количество листов Раздела 4 Декларации.\

Приложение N 1
к Порядку заполнения
налоговой декларации
по единому налогу
на вмененный доход
для отдельных видов
деятельности,
утвержденному приказом
ФНС России
от 26.06.2018 N ММВ-7-3/414@

КОДЫ НАЛОГОВЫХ ПЕРИОДОВ

Код Наименование
21 1 квартал
22 2 квартал
23 3 квартал
24 4 квартал
51 1 квартал при реорганизации (ликвидации) организации
54 2 квартал при реорганизации (ликвидации) организации
55 3 квартал при реорганизации (ликвидации) организации
56 4 квартал при реорганизации (ликвидации) организации

Приложение N 2
к Порядку заполнения
налоговой декларации
по единому налогу
на вмененный доход
для отдельных видов
деятельности,
утвержденному приказом
ФНС России
от 26.06.2018 N ММВ-7-3/414@

КОДЫ ФОРМ РЕОРГАНИЗАЦИИ И КОД ЛИКВИДАЦИИ ОРГАНИЗАЦИИ

Код Наименование
1 Преобразование
2 Слияние
3 Разделение
5 Присоединение
6 Разделение с одновременным присоединением
0 Ликвидация

Приложение N 3
к Порядку заполнения
налоговой декларации
по единому налогу
на вмененный доход
для отдельных видов
деятельности,
утвержденному приказом
ФНС России
от 26.06.2018 N ММВ-7-3/414@

КОДЫ МЕСТА ПРЕДСТАВЛЕНИЯ ДЕКЛАРАЦИИ В НАЛОГОВЫЙ ОРГАН

Код Наименование
120 По месту жительства индивидуального предпринимателя
214 По месту нахождения российской организации, не являющейся крупнейшим налогоплательщиком
215 По месту нахождения правопреемника, не являющегося крупнейшим налогоплательщиком
245 По месту осуществления деятельности иностранной организации через постоянное представительство
310 По месту осуществления деятельности российской организации
320 По месту осуществления деятельности индивидуального предпринимателя
331 По месту осуществления деятельности иностранной организации через отделение иностранной организации

Приложение N 4
к Порядку заполнения
налоговой декларации
по единому налогу
на вмененный доход
для отдельных видов
деятельности,
утвержденному приказом
ФНС России
от 26.06.2018 N ММВ-7-3/414@

КОДЫ, ОПРЕДЕЛЯЮЩИЕ СПОСОБ ПРЕДСТАВЛЕНИЯ ДЕКЛАРАЦИИ

Код Наименование
01 На бумажном носителе (по почте)
02 На бумажном носителе (лично)
03 На бумажном носителе с дублированием на съемном носителе (лично)
04 По телекоммуникационным каналам связи с использованием усиленной квалифицированной электронной подписи
05 Другое
08 На бумажном носителе с дублированием на съемном носителе (по почте)
09 На бумажном носителе с использованием штрих-кода (лично)
10 На бумажном носителе с использованием штрих-кода (по почте)

Приложение N 5
к Порядку заполнения
налоговой декларации
по единому налогу
на вмененный доход
для отдельных видов
деятельности,
утвержденному приказом
ФНС России
от 26.06.2018 N ММВ-7-3/414@

КОДЫ ВИДОВ ПРЕДПРИНИМАТЕЛЬСКОЙ ДЕЯТЕЛЬНОСТИ

Код вида предпринимательской деятельности Наименование вида предпринимательской деятельности (пункт 3 статьи 346.29 Налогового кодекса Российской Федерации)
1 2
01 Оказание бытовых услуг
02 Оказание ветеринарных услуг
03 Оказание услуг по ремонту, техническому обслуживанию и мойке автомототранспортных средств
04 Оказание услуг по предоставлению во временное владение (в пользование) мест для стоянки автомототранспортных средств, а также по хранению автомототранспортных средств на платных стоянках
05 Оказание автотранспортных услуг по перевозке грузов
06 Оказание автотранспортных услуг по перевозке пассажиров
07 Розничная торговля, осуществляемая через объекты стационарной торговой сети, имеющие торговые залы
08 Розничная торговля, осуществляемая через объекты стационарной торговой сети, не имеющие торговых залов, а также через объекты нестационарной торговой сети, площадь торгового места в которых не превышает 5 квадратных метров
09 Розничная торговля, осуществляемая через объекты стационарной торговой сети, не имеющие торговых залов, а также через объекты нестационарной торговой сети, площадь торгового места в которых превышает 5 квадратных метров
10 Развозная и разносная розничная торговля
11 Оказание услуг общественного питания через объект организации общественного питания, имеющий зал обслуживания посетителей
12 Оказание услуг общественного питания через объект организации общественного питания, не имеющий зала обслуживания посетителей
13 Распространение наружной рекламы с использованием рекламных конструкций (за исключением рекламных конструкций с автоматической сменой изображения и электронных табло)
14 Распространение наружной рекламы с использованием рекламных конструкций с автоматической сменой изображения
15 Распространение наружной рекламы с использованием электронных табло
16 Размещение рекламы с использованием внешних и внутренних поверхностей транспортных средств
17 Оказание услуг по временному размещению и проживанию
18 Оказание услуг по передаче во временное владение и (или) в пользование торговых мест, расположенных в объектах стационарной торговой сети, не имеющих торговых залов, объектов нестационарной торговой сети, а также объектов организации общественного питания, не имеющих залов обслуживания посетителей, если площадь каждого из них не превышает 5 квадратных метров
19 Оказание услуг по передаче во временное владение и (или) в пользование торговых мест, расположенных в объектах стационарной торговой сети, не имеющих торговых залов, объектов нестационарной торговой сети, а также объектов организации общественного питания, не имеющих залов обслуживания посетителей, если площадь каждого из них превышает 5 квадратных метров
20 Оказание услуг по передаче во временное владение и (или) в пользование земельных участков для размещения объектов стационарной и нестационарной торговой сети, а также объектов организации общественного питания, если площадь земельного участка не превышает 10 квадратных метров
21 Оказание услуг по передаче во временное владение и (или) в пользование земельных участков для размещения объектов стационарной и нестационарной торговой сети, а также объектов организации общественного питания, если площадь земельного участка превышает 10 квадратных метров
22 Реализация товаров с использованием торговых автоматов

Приложение N 6
к Порядку заполнения
налоговой декларации
по единому налогу
на вмененный доход
для отдельных видов
деятельности,
утвержденному приказом
ФНС России
от 26.06.2018 N ММВ-7-3/414@

КОДЫ СУБЪЕКТОВ РОССИЙСКОЙ ФЕДЕРАЦИИ

Код Наименование
01 Республика Адыгея (Адыгея)
02 Республика Башкортостан
03 Республика Бурятия
04 Республика Алтай
05 Республика Дагестан
06 Республика Ингушетия
07 Кабардино-Балкарская Республика
08 Республика Калмыкия
09 Карачаево-Черкесская Республика
10 Республика Карелия
11 Республика Коми
12 Республика Марий Эл
13 Республика Мордовия
14 Республика Саха (Якутия)
15 Республика Северная Осетия - Алания
16 Республика Татарстан (Татарстан)
17 Республика Тыва
18 Удмуртская Республика
19 Республика Хакасия
20 Чеченская Республика
21 Чувашская Республика - Чувашия
22 Алтайский край
23 Краснодарский край
24 Красноярский край
25 Приморский край
26 Ставропольский край
27 Хабаровский край
28 Амурская область
29 Архангельская область
30 Астраханская область
31 Белгородская область
32 Брянская область
33 Владимирская область
34 Волгоградская область
35 Вологодская область
36 Воронежская область
37 Ивановская область
38 Иркутская область
39 Калининградская область
40 Калужская область
41 Камчатский край
42 Кемеровская область
43 Кировская область
44 Костромская область
45 Курганская область
46 Курская область
47 Ленинградская область
48 Липецкая область
49 Магаданская область
50 Московская область
51 Мурманская область
52 Нижегородская область
53 Новгородская область
54 Новосибирская область
55 Омская область
56 Оренбургская область
57 Орловская область
58 Пензенская область
59 Пермский край
60 Псковская область
61 Ростовская область
62 Рязанская область
63 Самарская область
64 Саратовская область
65 Сахалинская область
66 Свердловская область
67 Смоленская область
68 Тамбовская область
69 Тверская область
70 Томская область
71 Тульская область
72 Тюменская область
73 Ульяновская область
74 Челябинская область
75 Забайкальский край
76 Ярославская область
77 город федерального значения Москва
78 город федерального значения Санкт-Петербург
79 Еврейская автономная область
83 Ненецкий автономный округ
86 Ханты-Мансийский автономный округ - Югра
87 Чукотский автономный округ
89 Ямало-Ненецкий автономный округ
91 Республика Крым
92 город федерального значения Севастополь
99 Иные территории, включая город и космодром Байконур