Приказ ФНС РФ от 10.05.2017 N ММВ-7-21/347@

"Об утверждении формы и формата представления налоговой декларации по земельному налогу в электронной форме и порядка ее заполнения, а также признании утратившим силу приказа Федеральной налоговой службы от 28.10.2011 N ММВ-7-11/696@"
Редакция от 30.08.2018 — Документ утратил силу, см. «Приказ ФНС РФ от 04.09.2019 N ММВ-7-21/440@»
Показать изменения

Зарегистрировано в Минюсте России 1 июня 2017 г. N 46926


ФЕДЕРАЛЬНАЯ НАЛОГОВАЯ СЛУЖБА

ПРИКАЗ
от 10 мая 2017 г. N ММВ-7-21/347@

ОБ УТВЕРЖДЕНИИ ФОРМЫ И ФОРМАТА ПРЕДСТАВЛЕНИЯ НАЛОГОВОЙ ДЕКЛАРАЦИИ ПО ЗЕМЕЛЬНОМУ НАЛОГУ В ЭЛЕКТРОННОЙ ФОРМЕ И ПОРЯДКА ЕЕ ЗАПОЛНЕНИЯ, А ТАКЖЕ ПРИЗНАНИИ УТРАТИВШИМ СИЛУ ПРИКАЗА ФЕДЕРАЛЬНОЙ НАЛОГОВОЙ СЛУЖБЫ ОТ 28.10.2011 N ММВ-7-11/696@

(в ред. Приказов ФНС РФ от 02.03.2018 N ММВ-7-21/118@, от 30.08.2018 N ММВ-7-21/509@)

В соответствии с пунктом 7 статьи 80 Налогового кодекса Российской Федерации (Собрание законодательства Российской Федерации, 1998, N 31, ст. 3824; 2010. N 31, ст. 4198; 2012, N 27, ст. 3588; 2013, N 26, ст. 3207; 2016, N 27, ст. 4177; 2017, N 1, ст. 16), в целях реализации положений главы 31 "Земельный налог" части второй Налогового кодекса Российской Федерации (Собрание законодательства Российской Федерации, 2000, N 32, ст. 3340; 2004, N 49, ст. 4840; 2017, N 15, ст. 2133) приказываю:

1. Утвердить:

форму налоговой декларации по земельному налогу согласно приложению N 1 к настоящему приказу;

формат представления налоговой декларации по земельному налогу в электронной форме согласно приложению N 2 к настоящему приказу;

порядок заполнения налоговой декларации по земельному налогу согласно приложению N 3 к настоящему приказу.

2. Признать утратившим силу приказ Федеральной налоговой службы от 28.10.2011 N ММВ-7-11/696@ "Об утверждении формы и формата представления налоговой декларации по земельному налогу в электронном виде и порядка ее заполнения" (зарегистрирован Министерством юстиции Российской Федерации 09.12.2011, регистрационный номер 22530).

3. Настоящий приказ вступает в силу по истечении двух месяцев со дня его официального опубликования и применяется начиная с представления налоговой декларации по земельному налогу за налоговый период 2017 года.

4. Руководителям (исполняющим обязанности руководителя) управлений Федеральной налоговой службы по субъектам Российской Федерации довести настоящий приказ до нижестоящих налоговых органов и обеспечить его применение.

5. Контроль за исполнением настоящего приказа возложить на заместителя руководителя Федеральной налоговой службы, координирующего методологическое обеспечение работы налоговых органов по вопросам исчисления, полноты и своевременности внесения в бюджетную систему Российской Федерации налога на имущество организаций, земельного налога, транспортного налога, налога на имущество физических лиц.

Руководитель
Федеральной налоговой службы
М.В. МИШУСТИН

Приложение N 1
к приказу ФНС России
от 10.05.2017 N ММВ-7-21/347@

                    ИНН          
                                                             
    0750   8011     КПП                   Стр. 0 0 1

Форма по КНД 1153005

НАЛОГОВАЯ ДЕКЛАРАЦИЯ ПО ЗЕМЕЛЬНОМУ НАЛОГУ

(в ред. Приказа ФНС РФ от 30.08.2018 N ММВ-7-21/509@)

Номер корректировки                   Налоговый период (код)               Отчетный год        
                                                                               
Представляется в налоговый орган (код)                               по месту нахождения (учета) (код)      
                                                                               
                                                                             
                                                                               
                                                                             
                                                                               
                                                                             
                                                                               
                                                                             
                                                                               
(налогоплательщик)
                                                                               
Форма реорганизации     ИНН / КПП реорганизованной                       /                
(ликвидация) (код)     организации                                          
                                                                               
Номер контактного телефона                                                          
                                                                               
На         страницах с приложением подтверждающих документов или их копий на         листах          
Достоверность и полноту сведений, указанных в настоящей декларации, подтверждаю: Заполняется работником налогового органа
Сведения о представлении декларации
                                                                                     
    1 - налогоплательщик                 Данная декларация представлена (код)              
    2 - представитель налогоплательщика                                                    
                                            на         страницах  
                                                                                 
                                            с приложением подтверждающих документов
                                                                                 
                                            или их копий на         листах        
                                                                                 
                                            Дата представления декларации     .     .        
(фамилия, имя, отчество <*> полностью)                                              
                                            Зарегистрирована за N                      
                                                                                   
                                                                                     
                                                                                   
                                                                                     
                                                                                   
                                                                                     
                                                                                   
                                                                                     
                                                                                   
                                                                                     
                                                                                   
                                                                                     
                                                                                   
                                                                                     
                                                                                   
                                                                                     
(наименование организации - представителя налогоплательщика)                                              
                                                                                     
Подпись       Дата     .     .                                                      
                                                                                     
Наименование и реквизиты документа, подтверждающего полномочия представителя налогоплательщика                                              
                                                                                     
                                                                                 
                                                                                     
                                        Фамилия, И.О. <*>     Подпись
                                                                                     

<*> Отчество указывается при наличии.
                                                                                     
                                                                                     
                    ИНН          
                                                             
    0750   8028     КПП                   Стр.      

Раздел 1. Сумма земельного налога, подлежащая уплате в бюджет

Наименование соглашения о разделе продукции (для участков недр, предоставленных в пользование на условиях соглашения о разделе продукции))
                                                                               
                                                                             
                                                                               
                                                                             
                                                                               
                                                                             
                                                                               
                                                                             
                                                                               
Показатели Код строки Значения показателей
                                                                               
1   2   3
                                                                               
Код бюджетной классификации   010                                      
                                                                               
Код по ОКТМО   020                                      
                                                                               
Исчисленная сумма налога, подлежащая уплате в бюджет за налоговый период (в рублях)   021                                          
                                                 
                                                                               
в том числе сумма авансовых платежей, подлежащая уплате в бюджет за:                                    
                                                                               
первый квартал (в рублях)   023                                          
                                                                               
второй квартал (в рублях)   025                                          
                                                                               
третий квартал (в рублях)   027                                          
                                                                               
Сумма налога, подлежащая уплате в бюджет (в рублях)   030                                          
                                                                               
Сумма налога, исчисленная к уменьшению (в рублях)   040                                          
                                                                               
                                                                               
Код бюджетной классификации   010                                      
                                                                               
Код по ОКТМО   020                                      
                                                                               
Исчисленная сумма налога, подлежащая уплате в бюджет за налоговый период (в рублях)   021                                          
                                                 
                                                                               
в том числе сумма авансовых платежей, подлежащая уплате в бюджет за:                                    
                                                                               
первый квартал (в рублях)   023                                          
                                                                               
второй квартал (в рублях)   025                                          
                                                                               
третий квартал (в рублях)   027                                          
                                                                               
Сумма налога, подлежащая уплате в бюджет (в рублях)   030                                          
                                                                               
Сумма налога, исчисленная к уменьшению (в рублях)   040                                          
                                                                             
Достоверность и полноту сведений, указанных на данной странице, подтверждаю:
                                                                               
                                      (подпись)             (дата)              
                                                                               
                                                                               
                    ИНН          
                                                             
    0750   8035     КПП                   Стр.      

Раздел 2. Расчет налоговой базы и суммы земельного налога

Кадастровый номер земельного участка
                                                                               
                                                                             
                                                                               
                                                                             
                                                                               
Показатели Код строки Значения показателей
                                                                               
1   2     3
                                                                               
Код бюджетной классификации   010                                        
                                                                               
Код по ОКТМО   020                                        
                                                                               
Категория земель (код)   030                                        
                                                                               
Период строительства   040     1 - 3 года, 2 - свыше 3 лет                      
                                                                               
Кадастровая стоимость (доля кадастровой стоимости) земельного участка / Нормативная цена земли (в рублях)   050                                            
                                                 
                                                                               
Доля налогоплательщика в праве на земельный участок   060                       /                    
                                                                               
I. Определение налоговой базы                                                  
                                                                               
Код налоговой льготы в виде не облагаемой налогом суммы   070                 /                          
                                                                               
Не облагаемая налогом сумма (в рублях) (пункт 2 статьи 387 Налогового кодекса Российской Федерации)   080                                            
                                                 
                                                                               
Код налоговой льготы в виде доли необлагаемой площади земельного участка   090                 /                          
                                                 
                                                                               
Доля необлагаемой площади земельного участка (пункт 2 статьи 387 Налогового кодекса Российской Федерации)   100                       /                    
                                                 
                                                                               
Налоговая база (в рублях)   110                                            
                                                                               
II. Налоговая ставка (%)   120     .                                      
                                                                               
III. Исчисление суммы земельного налога                                                          
                                                                               
Количество полных месяцев владения земельным участком в течение налогового периода   130                                            
                                                 
                                                                               
Коэффициент Кв   140     .                                      
                                                                               
Коэффициент Ки                         145     .                                      
                                                                               
Сумма исчисленного налога (в рублях)   150                                            
                                                                               
Количество полных месяцев использования льготы   160                                            
                                                                               
Коэффициент Кл   170     .                                      
                                                                               
Код налоговой льготы в виде освобождения от налогообложения   180                 /                          
                                                 
                                                                               
Сумма налоговой льготы (в рублях) (пункт 2 статьи 387 Налогового кодекса Российской Федерации)   190                                            
                                                 
                                                                               
Код налоговой льготы в виде освобождения от налогообложения   200                                            
                                                 
                                                                               
Сумма налоговой льготы (в рублях) (статья 395, статья 7 Налогового кодекса Российской Федерации)   210                                            
                                                 
                                                                               
Код налоговой льготы в виде уменьшения суммы налога   220                 /                          
                                                                               
Сумма налоговой льготы (в рублях) (пункт 2 статьи 387 Налогового кодекса Российской Федерации)   230                                            
                                                 
                                                                               
Код налоговой льготы в виде снижения налоговой ставки   240                 /                          
                                                                               
Сумма налоговой льготы (в рублях) (пункт 2 статьи 387 Налогового кодекса Российской Федерации)   245                                            
                                                 
                                                                               
Исчисленная сумма налога, подлежащая уплате в бюджет за налоговый период (в рублях)   250                                            
                                                 
                                                                               
                                                                               

Приложение N 2
к приказу ФНС России
от 10.05.2017 N ММВ-7-21/347@

ФОРМАТ
ПРЕДСТАВЛЕНИЯ НАЛОГОВОЙ ДЕКЛАРАЦИИ ПО ЗЕМЕЛЬНОМУ НАЛОГУ В ЭЛЕКТРОННОЙ ФОРМЕ

(в ред. Приказа ФНС РФ от 02.03.2018 N ММВ-7-21/118@, от 30.08.2018 N ММВ-7-21/509@)

I. Общие сведения

1. Настоящий формат описывает требования к XML файлам (далее - файл обмена) передачи в электронной форме налоговой декларации по земельному налогу в налоговые органы.

2. Номер версии настоящего формата 5.06, часть LXXV. (в ред. Приказов ФНС РФ от 02.03.2018 N ММВ-7-21/118@, от 30.08.2018 N ММВ-7-21/509@)

II. Описание файла обмена

3. Имя файла обмена должно иметь следующий вид:

R_T_A_K_О_GGGGMMDD_N, где:

R_T- префикс, принимающий значение NO_ZEMND;

А_К - идентификатор получателя информации, где: А - идентификатор получателя, которому направляется файл обмена, К - идентификатор конечного получателя, для которого предназначена информация из данного файла обмена <1>. Каждый из идентификаторов (А и К) имеет вид для налоговых органов - четырехразрядный код налогового органа;

<1> Передача файла от отправителя к конечному получателю (К) может осуществляться в несколько этапов через другие налоговые органы, осуществляющие передачу файла на промежуточных этапах, которые обозначаются идентификатором А. В случае передачи файла от отправителя к конечному получателю при отсутствии налоговых органов, осуществляющих передачу на промежуточных этапах, значения идентификаторов А и К совпадают.

О - идентификатор отправителя информации, имеет вид:

для организаций - девятнадцатиразрядный код (идентификационный номер налогоплательщика (далее - ИНН) и код причины постановки на учет (далее - КПП) организации (обособленного подразделения);

для физических лиц - двенадцатиразрядный код (ИНН физического лица, при наличии. При отсутствии ИНН - последовательность из двенадцати нулей).

GGGG - год формирования передаваемого файла, ММ - месяц, DD - день;

N - идентификационный номер файла. (Длина - от 1 до 36 знаков. Идентификационный номер файла должен обеспечивать уникальность файла).

Расширение имени файла - xml. Расширение имени файла может указываться как строчными, так и прописными буквами.

Параметры первой строки файла обмена

Первая строка XML файла должна иметь следующий вид:

<?xml version ="1.0" encoding ="windows-1251"?>

Имя файла, содержащего XML схему файла обмена, должно иметь следующий вид:

NO_ZEMND_1_075_00_05_06_xx, где xx - номер версии схемы. (в ред. Приказа ФНС РФ от 30.08.2018 N ММВ-7-21/509@)

Расширение имени файла - xsd.

XML схема файла обмена приводится отдельным файлом и размещается на официальном сайте Федеральной налоговой службы.

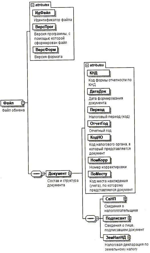
4. Логическая модель файла обмена представлена в виде диаграммы структуры файла обмена на рисунке 1 настоящего формата. Элементами логической модели файла обмена являются элементы и атрибуты XML файла. Перечень структурных элементов логической модели файла обмена и сведения о них приведены в таблицах 4.1 - 4.17 настоящего формата.

Для каждого структурного элемента логической модели файла обмена приводятся следующие сведения:

наименование элемента. Приводится полное наименование элемента <2>;

<2> В строке таблицы могут быть описаны несколько элементов, наименования которых разделены символом "|". Такая форма записи применяется при наличии в файле обмена только одного элемента из описанных в этой строке.

сокращенное наименование (код) элемента. Приводится сокращенное наименование элемента. Синтаксис сокращенного наименования должен удовлетворять спецификации XML;

признак типа элемента. Может принимать следующие значения: "С" - сложный элемент логической модели (содержит вложенные элементы), "П" - простой элемент логической модели, реализованный в виде элемента XML файла, "А" - простой элемент логической модели, реализованный в виде атрибута элемента XML файла. Простой элемент логической модели не содержит вложенные элементы;

формат элемента. Формат элемента представляется следующими условными обозначениями: Т - символьная строка; N - числовое значение (целое или дробное).

Формат символьной строки указывается в виде T(n-k) или Т(=к), где: n - минимальное количество знаков, k - максимальное количество знаков, символ "-" - разделитель, символ "=" означает фиксированное количество знаков в строке. В случае, если минимальное количество знаков равно 0, формат имеет вид Т(0-k). В случае, если максимальное количество знаков неограничено, формат имеет вид Т(n-).

Формат числового значения указывается в виде N(m.k), где: m - максимальное количество знаков в числе, включая знак (для отрицательного числа), целую и дробную часть числа без разделяющей десятичной точки, k - максимальное число знаков дробной части числа. Если число знаков дробной части числа равно 0 (то есть число целое), то формат числового значения имеет вид N(m).

Для простых элементов, являющихся базовыми в XML, например, элемент с типом "date", поле "Формат элемента" не заполняется. Для таких элементов в поле "Дополнительная информация" указывается тип базового элемента;

признак обязательности элемента определяет обязательность присутствия элемента (совокупности наименования элемента и его значения) в файле обмена. Признак обязательности элемента может принимать следующие значения: "О" - наличие элемента в файле обмена обязательно; "Н" - наличие элемента в файле обмена необязательно, то есть элемент может отсутствовать. Если элемент принимает ограниченный перечень значений (по классификатору, кодовому словарю и тому подобному), то признак обязательности элемента дополняется символом "К". Например, "ОК". В случае если количество реализаций элемента может быть более одной, то признак обязательности элемента дополняется символом "М". Например, "НМ" или "ОКМ".

К вышеперечисленным признакам обязательности элемента может добавляться значение "У" в случае описания в XML схеме условий, предъявляемых к элементу в файле обмена, описанных в графе "Дополнительная информация". Например, "НУ" или "ОКУ";

дополнительная информация содержит, при необходимости, требования к элементу файла обмена, не указанные ранее. Для сложных элементов указывается ссылка на таблицу, в которой описывается состав данного элемента. Для элементов, принимающих ограниченный перечень значений из классификатора (кодового словаря и тому подобного), указывается соответствующее наименование классификатора (кодового словаря и тому подобного) или приводится перечень возможных значений. Для классификатора (кодового словаря и тому подобного) может указываться ссылка на его местонахождение. Для элементов, использующих пользовательский тип данных, указывается наименование типового элемента.

Рисунок 1. Диаграмма структуры файла обмена

Таблица 4.1

Файл обмена (Файл)

Наименование элемента Сокращенное наименование (код) элемента Признак типа элемента Формат элемента Признак обязательности элемента Дополнительная информация
Идентификатор файла ИдФайл А Т(1-255) ОУ Содержит (повторяет) имя сформированного файла (без расширения)
Версия программы, с помощью которой сформирован файл ВерсПрог А Т(1-40) О
Версия формата ВерсФорм А Т(1-5) О Принимает значение 5.06
(в ред. Приказов ФНС РФ от 02.03.2018 N ММВ-7-21/118@, от 30.08.2018 N ММВ-7-21/509@)
Состав и структура документа Документ С О Состав элемента представлен в таблице 4.2

Таблица 4.2

Состав и структура документа (Документ)

Наименование элемента Сокращенное наименование (код) элемента Признак типа элемента Формат элемента Признак обязательности элемента Дополнительная информация
Код формы отчетности по КНД КНД А Т(=7) ОК Типовой элемент <КНДТип>.
Принимает значение: 1153005
Дата формирования документа ДатаДок А Т(=10) О Типовой элемент <ДатаТип>.
Дата в формате ДД.ММ.ГГГГ
Налоговый период (код) Период А Т(=2) ОК Принимает значение:
34 - календарный год |
50 - последний налоговый период при реорганизации (ликвидации) организации (при прекращении деятельности в качестве индивидуального предпринимателя)
Отчетный год ОтчетГод А О Типовой элемент <xs:gYear>.
Год в формате ГГГГ
Код налогового органа, в который представляется документ КодНО А Т(=4) ОК Типовой элемент <СОНОТип>
Номер корректировки НомКорр А N (3) О
Код места нахождения (учета), по которому представляется документ ПоМесту А Т(=3) ОК Принимает значение в соответствии с приложением N 3 "Коды представления налоговой декларации по земельному налогу" к Порядку заполнения налоговой декларации по земельному налогу (далее - Порядок заполнения), а именно:
213 - по месту учета в качестве крупнейшего налогоплательщика |
216 - по месту учета правопреемника, являющегося крупнейшим налогоплательщиком |
270 - по месту нахождения земельного участка (доли земельного участка) |
250 - по месту нахождения участка недр, предоставленного на условиях СРП |
251 - по месту нахождения организации - инвестора СРП, если участок недр расположен на континентальном шельфе Российской Федерации и (или) в пределах исключительной экономической зоны Российской Федерации
Сведения о налогоплательщике СвНП С О Состав элемента представлен в таблице 4.3
Сведения о лице, подписавшем документ Подписант С О Состав элемента представлен в таблице 4.6
Налоговая декларация по земельному налогу ЗемНалНД С О Состав элемента представлен в таблице 4.8

Таблица 4.3

Сведения о налогоплательщике (СвНП)

Наименование элемента Сокращенное наименование (код) элемента Признак типа элемента Формат элемента Признак обязательности элемента Дополнительная информация
Номер контактного телефона Тлф А Т(1-20) Н
Налогоплательщик - юридическое лицо НПЮЛ С О Состав элемента представлен в таблице 4.4

Таблица 4.4

Налогоплательщик - юридическое лицо (НПЮЛ)

Наименование элемента Сокращенное наименование (код) элемента Признак типа элемента Формат элемента Признак обязательности элемента Дополнительная информация
Полное наименование организации НаимОрг А Т(1-1000) О
ИНН организации ИННЮЛ А Т(=10) О Типовой элемент <ИННЮЛТип>
КПП КПП А Т(=9) О Типовой элемент <КППТип>.
5 и 6 знаки не могут принимать значения:
08, 09, 1R - 1Z, 2J - 2Z, 3Z, 46, 47, 50, А0 - А9, AA - AZ
Сведения о реорганизованной (ликвидированной) организации СвРеоргЮЛ С Н Состав элемента представлен в таблице 4.5

Таблица 4.5

Сведения о реорганизованной (ликвидированной) организации (СвРеоргЮЛ)

Наименование элемента Сокращенное наименование (код) элемента Признак типа элемента Формат элемента Признак обязательности элемента Дополнительная информация
Код формы реорганизации (ликвидация) ФормРеорг А Т(=1) ОК Принимает значение в соответствии с приложением N 2 "Коды форм реорганизации и код ликвидации организации" к Порядку заполнения, а именно:
0 - ликвидация |
1 - преобразование |
2 - слияние |
3 - разделение |
5 - присоединение |
6 - разделение с одновременным присоединением
ИНН организации ИННЮЛ А Т(=10) НУ Типовой элемент <ИННЮЛТип>.
Элемент обязателен при <ФормРеорг> = 1 | 2 | 3 | 5 | 6
КПП КПП А Т(=9) НУ Типовой элемент <КППТип>.
Элемент обязателен при <ФормРеорг> = 1 | 2 | 3 | 5 | 6

Таблица 4.6

Сведения о лице, подписавшем документ (Подписант)

Наименование элемента Сокращенное наименование (код) элемента Признак типа элемента Формат элемента Признак обязательности элемента Дополнительная информация
Признак лица, подписавшего документ ПрПодп А Т(=1) ОК Принимает значение:
1 - налогоплательщик |
2 - представитель налогоплательщика
Фамилия, имя, отчество ФИО С О Типовой элемент <ФИОТип>.
Состав элемента представлен в таблице 4.17
Сведения о представителе налогоплательщика СвПред С НУ Состав элемента представлен в таблице 4.7. Обязательно для "ПрПодп"=2

Таблица 4.7

Сведения о представителе налогоплательщика (СвПред)

Наименование элемента Сокращенное наименование (код) элемента Признак типа элемента Формат элемента Признак обязательности элемента Дополнительная информация
Наименование и реквизиты документа, подтверждающего полномочия представителя налогоплательщика НаимДок А Т(1-120) О
(в ред. Приказа ФНС РФ от 30.08.2018 N ММВ-7-21/509@)
Наименование организации - представителя налогоплательщика НаимОрг А Т(1-1000) Н

Таблица 4.8

Налоговая декларация по земельному налогу (ЗемНалНД)

Наименование элемента Сокращенное наименование (код) элемента Признак типа элемента Формат элемента Признак обязательности элемента Дополнительная информация
Наименование соглашения о разделе продукции (для участков недр, предоставленных в пользование на условиях соглашения о разделе продукции) НаимСРП А Т(1-160) Н Элемент обязателен при <ПоМесту> = 250 | 251
(в ред. Приказа ФНС РФ от 30.08.2018 N ММВ-7-21/509@)
Сумма земельного налога, подлежащая уплате в бюджет СумПУ С ОМ Состав элемента представлен в таблице 4.9

Таблица 4.9

Сумма земельного налога, подлежащая уплате в бюджет (СумПУ)

Наименование элемента Сокращенное наименование (код) элемента Признак типа элемента Формат элемента Признак обязательности элемента Дополнительная информация
Код бюджетной классификации КБК А Т(=20) ОК Типовой элемент <КБКТип>.
Принимает значение в соответствии с классификатором кодов классификации доходов бюджетов Российской Федерации
Код по ОКТМО ОКТМО А Т(=8) |
Т(=11)
ОК Типовой элемент <ОКТМОТип>.
Принимает значение в соответствии с Общероссийским классификатором территорий муниципальных образований
Исчисленная сумма налога, подлежащая уплате в бюджет за налоговый период НалИсчисл А N(15) О
В том числе сумма авансовых платежей, подлежащая уплате в бюджет за первый квартал АвПУКв1 А N(15) О При отсутствии авансовых платежей принимает значение "0"
В том числе сумма авансовых платежей, подлежащая уплате в бюджет за второй квартал АвПУКв2 А N(15) О При отсутствии авансовых платежей принимает значение "0"
В том числе сумма авансовых платежей, подлежащая уплате в бюджет за третий квартал АвПУКв3 А N(15) О При отсутствии авансовых платежей принимает значение "0"
Сумма налога, подлежащая уплате в бюджет (Сумма налога, исчисленная к уменьшению) НалПУ А N(15) О Сумма налога, исчисленная к уменьшению, указывается со знаком минус
Расчет налоговой базы и суммы земельного налога РасчПлатЗН С ОМ Состав элемента представлен в таблице 4.10

Таблица 4.10

Расчет налоговой базы и суммы земельного налога (РасчПлатЗН)

Наименование элемента Сокращенное наименование (код) элемента Признак типа элемента Формат элемента Признак обязательности элемента Дополнительная информация
Кадастровый номер земельного участка НомКадастрЗУ А Т(1-100) О
Категория земель (код) КатегорЗем А Т(=12) ОК Принимает значение в соответствии с приложением N 5 "Коды категорий земель" к Порядку заполнения
Период строительства ПерСтр А Т(=1) НК Принимает значение:
1 - 3 года |
2 - свыше 3 лет
Кадастровая стоимость (доля кадастровой стоимости) земельного участка / Нормативная цена земли СтКадастрЗУ А N (15) О
Доля налогоплательщика в праве на земельный участок ДоляЗУ А Т(3-21) Н Типовой элемент <ПростДроб21>. Представляется в виде простой правильной дроби без лидирующих нулей в числителе и знаменателе.
Формат записи:
(от 1 до 10 знаков)/(от 1 до 10 знаков)
Налоговая ставка (%) НалСтав А N(5.4) О
Определение налоговой базы ОпрНалБаза С О Состав элемента представлен в таблице 4.11
Исчисление суммы земельного налога СумНалИсчисл С О Состав элемента представлен в таблице 4.13

Таблица 4.11

Определение налоговой базы (ОпрНалБаза)

Наименование элемента Сокращенное наименование (код) элемента Признак типа элемента Формат элемента Признак обязательности элемента Дополнительная информация
Налоговая база НалБаза А N(15) О
Налоговая льгота в виде не облагаемой налогом суммы (пункт 2 статьи 387 Налогового кодекса Российской Федерации) Льгот387_2Сум С Н Типовой элемент <СумНеОбл>.
Состав элемента представлен в таблице 4.14
Налоговая льгота в виде доли необлагаемой площади земельного участка (пункт 2 статьи 387 Налогового кодекса Российской Федерации) Льгот387_2Пл С Н Состав элемента представлен в таблице 4.12

Таблица 4.12

Налоговая льгота в виде доли необлагаемой площади земельного участка (пункт 2 статьи 387 Налогового кодекса Российской Федерации) (Льгот387_2Пл)

Наименование элемента Сокращенное наименование (код) элемента Признак типа элемента Формат элемента Признак обязательности элемента Дополнительная информация
Код налоговой льготы КодНалЛьгот А Т(=20) ОК Значение элемента представляется в виде ЛЛЛЛЛЛЛ/ХХХХХХХХХХХХ, где: ЛЛЛЛЛЛЛ - значение в соответствии с
приложением N 6 "Коды налоговых льгот" к Порядку заполнения,
/ ХХХХХХХХХХХХ - разделительный слеш (/) и номер статьи (ХХХХ), пункта (ХХХХ) и подпункта (ХХХХ) нормативного правового акта представительного органа
муниципального образования, в соответствии с которым предоставляется соответствующая налоговая льгота
Доля необлагаемой площади земельного участка ДоляПлЗУ А Т(3-21) О Типовой элемент <ПростДроб21>. Представляется в виде простой правильной дроби без лидирующих нулей в числителе и знаменателе.
Формат записи:
(от 1 до 10 знаков) / (от 1 до 10 знаков)

Таблица 4.13

Исчисление суммы земельного налога (СумНалИсчисл)

Наименование элемента Сокращенное наименование (код) элемента Признак типа элемента Формат элемента Признак обязательности элемента Дополнительная информация
Количество полных месяцев владения земельным участком в течение налогового периода КолМесВлЗУ А N(2) О
Коэффициент Кв Кв А N(5.4) О
Коэффициент Ки Ки А N(5.4) Н  
(в ред. Приказа ФНС РФ от 02.03.2018 N ММВ-7-21/118@)
Сумма исчисленного налога СумНалИсчисл А N(15) О
Количество полных месяцев использования льготы КолМесЛьгот А N(2) н
Коэффициент Кл Кл А N(5.4) О
Исчисленная сумма налога, подлежащая уплате в бюджет за налоговый период СумНалУплат А N(15) О
Налоговая льгота в виде освобождения от налогообложения (пункт 2 статьи 387 Налогового кодекса Российской Федерации) Льгот387_2Осв С Н Типовой элемент <СумЛьгот2>.
Состав элемента представлен в таблице 4.16
Налоговая льгота в виде освобождения от налогообложения (статья 395, статья 7 Налогового кодекса Российской Федерации) Льгот395 С Н Типовой элемент <СумЛьгот>.
Состав элемента представлен в таблице 4.15
Налоговая льгота в виде уменьшения суммы налога (пункт 2 статьи 387 Налогового кодекса Российской Федерации) Льгот387_2УмСум С Н Типовой элемент <СумЛьгот2>.
Состав элемента представлен в таблице 4.16
Налоговая льгота в виде снижения налоговой ставки (пункт 2 статьи 387 Налогового кодекса Российской Федерации) Льгот387_2СнСт С   Н Типовой элемент <СумЛьгот2>.
(в ред. Приказа ФНС РФ от 30.08.2018 N ММВ-7-21/509@)

Таблица 4.14

Сведения по не облагаемой налогом сумме (с указанием основания налоговой льготы) (СумНеОбл)

Наименование элемента Сокращенное наименование (код) элемента Признак типа элемента Формат элемента Признак обязательности элемента Дополнительная информация
Код налоговой льготы КодНалЛьгот А Т(=20) ОК Значение элемента представляется в виде ЛЛЛЛЛЛЛ/ХХХХХХХХХХХХ, где: ЛЛЛЛЛЛЛ - значения в соответствии с приложением N 6 "Коды налоговых льгот" к Порядку заполнения,
/ ХХХХХХХХХХХХ - разделительный слеш (/) и номер статьи (ХХХХ), пункта (ХХХХ) и подпункта (ХХХХ) нормативного правового акта представительного органа
муниципального образования, в соответствии с которым предоставляется соответствующая налоговая льгота
Не облагаемая налогом сумма СумНеОбл А N (15) О

Таблица 4.15

Сведения по сумме налоговой льготы (СумЛьгот)

Наименование элемента Сокращенное наименование (код) элемента Признак типа элемента Формат элемента Признак обязательности элемента Дополнительная информация
Код налоговой льготы КодНалЛьгот А Т(=7) ОК Элемент принимает значения в соответствии с приложением N 6 "Коды налоговых льгот" к Порядку заполнения
Сумма налоговой льготы СумЛьг А N (15) О

Таблица 4.16

Сведения по сумме налоговой льготы (с указанием основания налоговой льготы) (СумЛьгот2)

Наименование элемента Сокращенное наименование (код) элемента Признак типа элемента Формат элемента Признак обязательности элемента Дополнительная информация
Код налоговой льготы КодНалЛьгот А Т(=20) ОК Значение элемента представляется в виде ЛЛЛЛЛЛЛ/ХХХХХХХХХХХХ, где: ЛЛЛЛЛЛЛ - значения в соответствии с приложением N 6 "Коды налоговых льгот" к Порядку заполнения,
/ ХХХХХХХХХХХХ - разделительный слеш (/) и номер статьи (ХХХХ), пункта (ХХХХ) и подпункта (ХХХХ) нормативного правового акта представительного органа
муниципального образования, в соответствии с которым предоставляется соответствующая налоговая льгота
Сумма налоговой льготы СумЛьг А N(15) О

Таблица 4.17

Фамилия, имя, отчество физического лица (ФИОТип)

Наименование элемента Сокращенное наименование (код) элемента Признак типа элемента Формат элемента Признак обязательности элемента Дополнительная информация
Фамилия Фамилия А Т(1-60) О
Имя Имя А Т(1-60) О
Отчество Отчество А Т(1-60) Н

Приложение N 3
к приказу ФНС России
от 10.05.2017 N ММВ-7-21/347@

ПОРЯДОК
ЗАПОЛНЕНИЯ НАЛОГОВОЙ ДЕКЛАРАЦИИ ПО ЗЕМЕЛЬНОМУ НАЛОГУ

(в ред. Приказов ФНС РФ от 02.03.2018 N ММВ-7-21/118@, от 30.08.2018 N ММВ-7-21/509@)

I. Состав налоговой декларации по земельному налогу

1.1. Налоговая декларация по земельному налогу (далее - декларация) заполняется налогоплательщиками - организациями, осуществляющими уплату земельного налога в соответствии с главой 31 Налогового кодекса Российской Федерации (далее - Кодекс) в отношении земельных участков, принадлежащих им на праве собственности или праве постоянного (бессрочного) пользования, и представляется в налоговый орган по месту нахождения земельного участка.

1.2. В состав декларации включаются:

Титульный лист;

Раздел 1 "Сумма земельного налога, подлежащая уплате в бюджет" (далее - Раздел 1);

Раздел 2 "Расчет налоговой базы и суммы земельного налога" (далее - Раздел 2).

1.3. Для заполнения декларации применяются соответствующие приложения к настоящему Порядку.

II. Общие требования к порядку заполнения декларации

2.1. Декларация составляется за налоговый период (календарный год).

2.2. Все значения стоимостных показателей декларации указываются в полных рублях. Значения показателей менее 50 копеек отбрасываются, а 50 копеек и более округляются до полного рубля.

2.3. Страницы декларации имеют сквозную нумерацию, начиная с Титульного листа. Порядковый номер страницы записывается в определенном для нумерации поле ("Стр.") слева направо, начиная с первого (левого) знакоместа, следующим образом: для первой страницы "001", для десятой страницы, соответственно, "010".

Не допускается исправление ошибок с помощью корректирующего или иного аналогичного средства.

Не допускается двусторонняя печать декларации на бумажном носителе и скрепление листов декларации, приводящее к порче бумажного носителя.

При заполнении полей декларации должны использоваться чернила черного, фиолетового или синего цвета.

Заполнение текстовых полей декларации осуществляется заглавными печатными символами.

2.4. Каждому показателю декларации в утвержденной машиноориентированной форме соответствует одно поле, состоящее из определенного количества знакомест.

В каждом поле указывается только один показатель.

Исключение составляют показатели, значениями которых являются: дата, правильная или десятичная дробь.

Для указания даты используются по порядку три поля: день (поле из двух знакомест), месяц (поле из двух знакомест) и год (поле из четырех знакомест), разделенные знаком "."(точка).

Для правильной или десятичной дроби в утвержденной машиноориентированной форме соответствуют два поля, разделенные либо знаком "/" (косая черта), либо знаком "." (точка) соответственно. Первое поле соответствует числителю правильной дроби (целой части десятичной дроби), второе - знаменателю правильной дроби (дробной части десятичной дроби).

Заполнение полей декларации значениями текстовых, числовых, кодовых показателей осуществляется слева направо, начиная с первого (левого) знакоместа.

При заполнении полей декларации с использованием программного обеспечения значения числовых показателей выравниваются по правому (последнему) знакоместу.

В случае отсутствия какого-либо показателя во всех знакоместах соответствующего поля проставляется прочерк. Прочерк представляет собой прямую линию, проведенную посередине знакомест по всей длине поля.

Если для указания какого-либо показателя не требуется заполнения всех знакомест соответствующего поля, в незаполненных знакоместах в правой части поля проставляется прочерк.

Дробные числовые показатели заполняются аналогично правилам заполнения целых числовых показателей. В случае если знакомест для указания дробной части больше, чем цифр, то в свободных знакоместах соответствующего поля ставится прочерк. Например, если показатель имеет значение "1234356.234", то он записывается в двух полях по десять знакомест каждое следующим образом: "1234356---" в первом поле, знак "." или "/" между полями и "234-------" во втором поле.

Правильная простая дробь "1234356/234" должна заполняться по формату: 10 знакомест - для целой части и 10 знакомест - для дробной части, в декларации записывается следующим образом: "1234356---/234-------".

При представлении декларации, подготовленной с использованием программного обеспечения, при распечатке на принтере допускается отсутствие обрамления знакомест и прочерков для незаполненных знакомест. Расположение и размеры не должны изменяться. Печать знаков должна выполняться шрифтом Courier New высотой 16 - 18 пунктов.

2.5. В поле показателя "Код по ОКТМО" указывается код муниципального образования, на территории которого осуществляется уплата земельного налога. Код ОКТМО указывается в соответствии с Общероссийским классификатором территорий муниципальных образований ОК 033-2013 (далее - код по ОКТМО).

При заполнении показателя "Код по ОКТМО", под который отводится одиннадцать знакомест, свободные знакоместа справа от значения кода в случае, если код ОКТМО имеет восемь знаков, не подлежит заполнению дополнительными символами (заполняются прочерками). Например, для восьмизначного кода ОКТМО 12445698 в поле "Код по ОКТМО" указывается одиннадцатизначное значение "12445698---".

2.6. Декларация может быть представлена налогоплательщиком в налоговый орган лично или через его представителя, направлена в виде почтового отправления с описью вложения или передана в электронной форме с усиленной квалифицированной электронной подписью по телекоммуникационным каналам связи в соответствии со статьей 80 Кодекса.

Декларация представляется налогоплательщиком в налоговый орган в электронной форме по телекоммуникационным каналам связи с применением усиленной квалифицированной электронной подписи по установленным форматам в соответствии с Порядком представления налоговой декларации в электронном виде по телекоммуникационным каналам связи, утвержденным приказом Министерства Российской Федерации по налогам и сборам от 02.04.2002 N БГ-3-32/169 "Об утверждении Порядка представления налоговой декларации в электронном виде по телекоммуникационным каналам связи" (зарегистрирован Министерством юстиции Российской Федерации 16.05.2002, регистрационный номер 3437).

2.7. При заполнении разделов декларации в верхней части каждой страницы указывается идентификационный номер налогоплательщика (далее - ИНН) и код причины постановки на учет (далее - КПП) налогоплательщика в соответствии с пунктом 3.2 настоящего Порядка.

2.8. При представлении в налоговый орган по месту учета организацией-правопреемником декларации за последний налоговый период и уточненных деклараций за реорганизованную организацию (в форме присоединения к другому юридическому лицу, слияния нескольких юридических лиц, разделения юридического лица, преобразования одного юридического лица в другое) в Титульном листе в поле "по месту нахождения (учета) (код)" указывается код 270 (по месту нахождения земельного участка (доли земельного участка)) или код 216 (по месту учета правопреемника, являющегося крупнейшим налогоплательщиком) (приложение N 3 к настоящему Порядку), а в верхней его части указываются ИНН и КПП организации-правопреемника.

В поле "налогоплательщик" указывается наименование реорганизованной организации.

В поле "Код по ОКТМО" указывается код того муниципального образования, на территории которого находилась реорганизованная организация.

В поле "ИНН/КПП реорганизованной организации" указываются ИНН и КПП, которые были присвоены организации до реорганизации налоговым органом по месту ее нахождения (по налогоплательщикам, отнесенным к категории крупнейших, - налоговым органом по месту учета в качестве крупнейшего налогоплательщика).

Коды форм реорганизации и код ликвидации организации приведены в приложении N 2 к настоящему Порядку.

2.9. Налогоплательщики, отнесенные к категории крупнейших, представляют декларацию в налоговый орган по месту учета в качестве крупнейших налогоплательщиков. В декларации указывается код налогового органа, на территории которого находятся земельные участки налогоплательщика, и код по месту нахождения (учета) - по месту учета крупнейшего налогоплательщика.

2.10. При наличии у налогоплательщика нескольких объектов налогообложения, находящихся на территории одного муниципального образования (городов федерального значения Москвы, Санкт-Петербурга или Севастополя), на каждый объект налогообложения (долю земельного участка, расположенного в границах муниципального образования (городов федерального значения Москвы, Санкт-Петербурга или Севастополя), долю в праве на земельный участок) заполняется отдельный лист Раздела 2 декларации, в том числе на каждую долю в праве на земельный участок, приходящуюся на объект, не относящийся к жилищному фонду и к объектам инженерной инфраструктуры жилищно- коммунального комплекса.

В случае, если земельные участки, принадлежащие налогоплательщику, находятся на территориях нескольких муниципальных образований и в ведении одного налогового органа, то представляется одна декларация с заполнением разделов декларации по соответствующим кодам ОКТМО.

2.11. Налогоплательщик, являющийся инвестором соглашения о разделе продукции, представляет в налоговые органы, в которых он состоит на учете, по местонахождению участка недр, предоставленного в пользование на условиях соглашения, декларацию по земельному налогу, по каждому соглашению отдельно от другой деятельности.

Если участок недр, предоставленный в пользование на условиях соглашения о разделе продукции, расположен на континентальном шельфе Российской Федерации и (или) в пределах исключительной экономической зоны Российской Федерации, налогоплательщик, являющийся инвестором соглашения о разделе продукции, представляет декларацию в налоговые органы, в которых он состоит на учете, по его местонахождению.

2.12. Декларация заполняется в отношении сумм земельного налога, подлежащих уплате в бюджет по соответствующему коду (кодам) ОКТМО муниципального образования. При этом в декларации, представляемой в налоговый орган, указываются суммы земельного налога, коды ОКТМО которых соответствуют территориям муниципальных образований.

III. Порядок заполнения Титульного листа декларации

3.1. Титульный лист декларации заполняется налогоплательщиком, за исключением раздела "Заполняется работником налогового органа".

3.2. При заполнении Титульного листа декларации необходимо указать:

3.2.1. Для организаций ИНН и КПП, которые присвоены организации тем налоговым органом, в который представляется декларация (особенности указания

ИНН и КПП по реорганизованным организациям приведены в пункте 2.8 настоящего Порядка).

В поле "ИНН" для российской организации указывается ИНН в соответствии со свидетельством о постановке на учет российской организации в налоговом органе по месту ее нахождения, для иностранной организации, осуществляющей деятельность на территории Российской Федерации - в соответствии со свидетельством о постановке на учет иностранной организации в налоговом органе.

В поле "КПП" для российской организации в декларации указывается КПП в соответствии со свидетельством о постановке на учет российской организации в налоговом органе.

В поле "КПП" для иностранной организации, осуществляющей деятельность на территории Российской Федерации, в декларации указывается КПП в соответствии со свидетельством о постановке на учет иностранной организации в налоговом органе.

В поле "КПП" для иностранной организации, представляющей декларацию по местонахождению объекта недвижимого имущества, не относящегося к деятельности иностранной организации через ее постоянное представительство на территории Российской Федерации, указывается КПП в соответствии с уведомлением о постановке на учет иностранной организации в налоговом органе по местонахождению недвижимого имущества.

3.2.2. Для организаций - крупнейших налогоплательщиков ИНН и КПП по месту нахождения организации указываются согласно свидетельству о постановке на учет российской организации в налоговом органе по месту нахождения (5 и 6 разряд КПП - "01").

3.2.3. Для налогоплательщиков, являющихся инвестором соглашения о разделе продукции, ИНН и КПП по месту нахождения участка недр, предоставленного инвестору в пользование на условиях соглашения о разделе продукции (далее - СРП), указывается согласно свидетельству о постановке на учет в налоговом органе налогоплательщика при выполнении СРП.

3.2.4. Номер корректировки.

При представлении в налоговый орган первичной декларации в поле "Номер корректировки" проставляется "0--", при представлении уточненной декларации - указывается номер корректировки (например, "1--", "2--" и так далее).

Уточненная декларация представляется в налоговый орган по форме, действовавшей в налоговый период, за который вносятся соответствующие изменения. При перерасчете налоговой базы и суммы земельного налога не учитываются результаты налоговых проверок, проведенных налоговым органом за тот налоговый период, по которому производится перерасчет налоговой базы и суммы налога.

В случае невозможности определения периода совершения ошибок (искажений) перерасчет налоговой базы и суммы земельного налога производится за налоговый период, в котором выявлены ошибки (искажения).

3.2.5. Налоговый период, за который представляется декларация.

Коды, определяющие налоговый период, приведены в приложении N 1 к настоящему Порядку.

3.2.6. Отчетный год, за который представляется декларация.

3.2.7. Код налогового органа, в который представляется декларация, указывается согласно документам о постановке на учет в налоговом органе.

Коды представления декларации в налоговый орган проставляются в соответствии с приложением N 3 к настоящему Порядку.

3.2.8. Полное наименование организации указывается в соответствии с наименованием, указанным в учредительном документе этой организации (при наличии в наименовании латинской транскрипции таковая указывается).

3.2.9. В поле "Форма реорганизации (ликвидации) (код)" указывается код в соответствии с приложением N 2 к настоящему Порядку.

3.2.10. Поле "ИНН/КПП реорганизованной организации" заполняется в соответствии с пунктом 2.8 настоящего Порядка.

3.2.11. Номер контактного телефона налогоплательщика должен состоять из кода страны, кода населенного пункта, номера телефона без знаков и пробелов. Например, "84950000000".

3.2.12. Количество страниц, на которых составлена декларация.

3.2.13. Количество листов подтверждающих документов или их копий, включая документы или их копии, подтверждающие полномочия представителя налогоплательщика (в случае представления декларации представителем налогоплательщика), приложенных к декларации.

3.3. В разделе "Достоверность и полноту сведений, указанных в настоящей декларации, подтверждаю:" указывается:

3.3.1. В случае подтверждения достоверности и полноты сведений в декларации руководителем организации-налогоплательщика проставляется "1"; в случае подтверждения достоверности и полноты сведений представителем налогоплательщика проставляется "2".

3.3.2. При представлении декларации налогоплательщиком в поле "(фамилия, имя, отчество <*> полностью)" <1> указываются построчно полностью фамилия, имя, отчество руководителя организации. Проставляется личная подпись руководителя организации и дата подписания.

<1> Здесь и далее по тексту настоящего Порядка отчество указывается при наличии.

3.3.3. При представлении декларации представителем налогоплательщика - физическим лицом в поле "(фамилия, имя, отчество <*> полностью)" указываются построчно полностью фамилия, имя, отчество представителя налогоплательщика. Проставляется личная подпись представителя налогоплательщика, дата подписания.

3.3.4. При представлении декларации представителем налогоплательщика - юридическим лицом в поле "(фамилия, имя, отчество <*> полностью)" указываются построчно полностью фамилия, имя, отчество физического лица, уполномоченного в соответствии с документом, подтверждающим полномочия представителя налогоплательщика - юридического лица удостоверять достоверность и полноту сведений, указанных в декларации.

В поле "(наименование организации - представителя налогоплательщика)" указывается наименование юридического лица - представителя налогоплательщика. Проставляется подпись лица, сведения о котором указаны в поле "(фамилия, имя, отчество <*> полностью)", юридического лица - представителя налогоплательщика и дата подписания.

3.3.5. Подпись руководителя организации либо его представителя и дата подписания проставляются в полях "Достоверность и полноту сведений, указанных в настоящей декларации, подтверждаю:" Титульного листа и "Достоверность и полноту сведений, указанных на данной странице, подтверждаю:" Раздела 1 декларации. Дата подписания заполняется в соответствии с пунктом 2.4 настоящего Порядка.

3.4. В поле "Наименование и реквизиты документа, подтверждающего полномочия представителя" указывается вид документа, подтверждающего полномочия представителя налогоплательщика и реквизиты указанного документа.

3.5. Раздел "Заполняется работником налогового органа" содержит сведения о представлении декларации:

1) способ представления декларации (указывается код согласно приложению N 4 к настоящему Порядку);

2) количество страниц декларации;

3) количество листов подтверждающих документов или их копий, приложенных к декларации;

4) дата представления декларации;

5) номер, за которым зарегистрирована декларация;

6) фамилия и инициалы работника налогового органа, принявшего декларацию;

7) подпись работника налогового органа, принявшего декларацию.

IV. Порядок заполнения Раздела 1 декларации

4.1. Раздел 1 декларации заполняется налогоплательщиком по всем земельным участкам, находящимся в пределах соответствующих муниципальных образований (долям земельных участков, находящихся в границах соответствующих муниципальных образований (городов федерального значения Москвы, Санкт-Петербурга и Севастополя), долям в праве на земельный участок).

4.2. В поле "Наименование соглашения о разделе продукции (для участков недр, предоставленных в пользование на условиях СРП)" указывается наименование СРП.

В каждом блоке строк с кодами 010 - 040 указываются:

1) по строке с кодом 010 на основании законодательства Российской Федерации о бюджетной классификации указывается код бюджетной классификации Российской Федерации (далее - КБК), в соответствии с которым должна осуществляться уплата соответствующей суммы земельного налога, указанная в строке с кодом 030;

2) по строке с кодом 020 указывается код по ОКТМО, по которому подлежит уплате сумма земельного налога, указанная в строке с кодом 030.

Не допускается указывать коды по ОКТМО субъектов Российской Федерации, их районов, сельских администраций, сельсоветов, округов и тому подобное;

3) по строке с кодом 021 - исчисленная сумма земельного налога, подлежащая уплате в бюджет за налоговый период по данным налогоплательщика, исчисленная по месту нахождения земельного участка (доли земельного участка) по соответствующим кодам по ОКТМО и КБК.

Значение по строке с кодом 021 с соответствующими кодами по ОКТМО и КБК определяется как сумма между исчисленными суммами земельного налога, подлежащими уплате в бюджет, указанными по строке с кодом 250 всех представленных Разделов 2 декларации с соответствующими кодами по ОКТМО и КБК;

4) Сумма авансового платежа указывается, соответственно: (в ред. Приказа ФНС РФ от 02.03.2018 N ММВ-7-21/118@)

по строке с кодом 023 - сумма авансового платежа по земельному налогу, подлежащая уплате в бюджет за первый квартал текущего года, в рублях; (в ред. Приказа ФНС РФ от 02.03.2018 N ММВ-7-21/118@)

по строке с кодом 025 - сумма авансового платежа по земельному налогу, подлежащая уплате в бюджет за второй квартал текущего года, в рублях; (в ред. Приказа ФНС РФ от 02.03.2018 N ММВ-7-21/118@)

по строке с кодом 027 - сумма авансового платежа по земельному налогу, подлежащая уплате в бюджет за третий квартал текущего года, в рублях; (в ред. Приказа ФНС РФ от 02.03.2018 N ММВ-7-21/118@)

5) по строке с кодом 030 - сумма налога, подлежащая уплате в бюджет, по данным налогоплательщика по соответствующим кодам по ОКТМО и КБК, в рублях.

Значение по строке с кодом 030 с соответствующими кодами по ОКТМО и КБК определяется как разница между исчисленной суммой земельного налога, подлежащей уплате в бюджет за налоговый период, указанной по строке с кодом 021, и суммами авансовых платежей по земельному налогу, подлежащими уплате в бюджет в течение налогового периода, указанными по строкам с кодами 023, 025 и 027 с соответствующими кодами по ОКТМО и КБК, в рублях.

В случае, если полученная сумма принимает отрицательное значение, то по строке с кодом 030 ставится прочерк;

6) по строке с кодом 040 указывается сумма земельного налога, исчисленная к уменьшению по итогам налогового периода, определяемая как разница между исчисленной суммой земельного налога, подлежащей уплате в бюджет за налоговый период, указанной по строке с кодом 021, и суммами авансовых платежей по земельному налогу, подлежащими уплате в бюджет в течение налогового периода, указанными по строкам с кодами 023, 025 и 027 с соответствующими кодами по ОКТМО и КБК, в рублях.

В случае, если полученная сумма принимает отрицательное значение, то по строке с кодом 040 указывается данное значение без знака "-", а если положительно, то по строке с кодом 040 ставится прочерк.

4.3. Сведения, указанные в Разделе 1 декларации, в поле "Достоверность и полноту сведений, указанных на данной странице, подтверждаю:" для организации подтверждаются подписью руководителя организации или представителя. При этом проставляется дата подписания.

V. Порядок заполнения Раздела 2 декларации

5.1. Раздел 2 декларации заполняется налогоплательщиком отдельно по каждому земельному участку (доле земельного участка, расположенного в границах соответствующего муниципального образования (городов федерального значения Москвы, Санкт-Петербурга и Севастополя), доле в праве на земельный участок), принадлежащему на праве собственности, праве постоянного (бессрочного) пользования организации.

Более одного Раздела 2 в отношении одного земельного участка заполняется в следующих случаях: (в ред. Приказа ФНС РФ от 02.03.2018 N ММВ-7-21/118@)

в случае изменения в течение налогового периода кадастровой стоимости земельного участка вследствие изменения качественных и (или) количественных характеристик земельного участка; (в ред. Приказа ФНС РФ от 30.08.2018 N ММВ-7-21/509@)

в случае изменения в течение налогового периода размера коэффициента 2 на коэффициент 4, применяемых при исчислении земельного налога в отношении земельных участков, приобретенных (предоставленных) в собственность юридическими лицами на условиях осуществления на них жилищного строительства. (в ред. Приказов ФНС РФ от 02.03.2018 N ММВ-7-21/118@, от 30.08.2018 N ММВ-7-21/509@)

5.2. В поле "Кадастровый номер земельного участка" указывается кадастровый номер земельного участка.

5.3. По строке с кодом 010 указывается КБК, по которому подлежит уплате сумма земельного налога.

5.4. По строке с кодом 020 указывается код по ОКТМО муниципального образования, на территории которого расположен земельный участок (доля земельного участка) и по которому подлежит уплате сумма земельного налога.

Не допускается указывать коды по ОКТМО субъектов Российской Федерации, их районов, сельских администраций, сельсоветов, округов и тому подобное.

5.5. По строке с кодом 030 указывается код категории земли в соответствии с приложением N 5 к настоящему Порядку.

5.6. По строке с кодом 040 указывается значение в отношении земельных участков, приобретенных (предоставленных) в собственность юридическими лицами на условиях осуществления на них жилищного строительства, за исключением индивидуального жилищного строительства, осуществляемого физическими лицами, в течение трехлетнего срока строительства начиная с даты государственной регистрации прав на данные земельные участки вплоть до государственной регистрации прав на построенный объект недвижимости, и превышающего трехлетний срок строительства объекта недвижимости, вплоть до даты государственной регистрации прав на построенный объект недвижимости. Значение, соответствующее сроку строительства объекта недвижимости 3 года, необходимо отметить признаком "1", а свыше 3 лет - признаком "2".

В случае изменения в течение налогового периода размера коэффициента 2 на коэффициент 4, применяемых при исчислении земельного налога в отношении земельного участка, приобретенного (предоставленного) в собственность юридическим лицом на условиях осуществления на нем жилищного строительства, по строке с кодом 040 одного листа Раздела 2 указывается значение "1", а по строке с кодом 040 второго листа Раздела 2 указывается значение "2". (в ред. Приказов ФНС РФ от 02.03.2018 N ММВ-7-21/118@, от 30.08.2018 N ММВ-7-21/509@)

5.7. По строке с кодом 050 указывается кадастровая стоимость (доля кадастровой стоимости) земельного участка или нормативная цена земли (в рублях), в соответствии со статьей 391 Кодекса. (в ред. Приказов ФНС РФ от 02.03.2018 N ММВ-7-21/118@, от 30.08.2018 N ММВ-7-21/509@)

5.8. По строке с кодом 060 указывается доля налогоплательщика в праве на земельный участок (в виде правильной простой дроби). Например,

1 - - - - - - - - - / 1 - - - - - - - - -

Значение по строке с кодом 060 заполняется:

в отношении земельных участков, находящихся в общей долевой собственности;

в отношении земельных участков, находящихся в общей совместной собственности.

Данное значение заполняется также в случае, если при приобретении здания, сооружения или другой недвижимости к приобретателю (покупателю) в соответствии с законом или договором переходит право собственности на ту часть земельного участка, которая занята недвижимостью и необходима для ее использования, или если приобретателями (покупателями) здания, сооружения или другой недвижимости выступают несколько лиц.

5.9. По строке с кодом 070 указывается составной показатель: в первой части показателя указывается код налоговой льготы по земельному налогу (далее налоговая льгота) в виде не облагаемой налогом суммы в соответствии с приложением N 6 к настоящему Порядку. Значение по строке с кодом 070 заполняется налогоплательщиками, для которых определен размер не облагаемой налогом суммы в соответствии с пунктом 2 статьи 387 Кодекса.

Вторая часть показателя по строке с кодом 070 заполняется только в случае, если в первой части показателя указан код налоговой льготы 3022100 (налоговые льготы по земельному налогу, предоставляемые в виде не облагаемой налогом суммы).

Во второй части показателя по строке с кодом 070 последовательно указываются номер, пункт, подпункт статьи нормативного правового акта представительного органа муниципального образования о земельном налоге, в соответствии с которым предоставляется соответствующая налоговая льгота (для каждой из указанных позиций отведено по четыре знакоместа, при этом заполнение данной части показателя осуществляется слева направо и если соответствующий реквизит имеет меньше четырех знаков, свободные знакоместа слева от значения заполняются нулями).

Например, если соответствующая налоговая льгота установлена подпунктом 15.1 пункта 3 статьи 2 нормативного правового акта представительного органа муниципального образования, то по строке с кодом 070 указывается:

3 0 2 2 1 0 0 / 0 0 0 2 0 0 0 3 1 5 . 1

5.10. По строке с кодом 080 указывается не облагаемая налогом сумма, уменьшающая величину налоговой базы, в соответствии с пунктом 2 статьи 387 Кодекса.

5.11. По строке с кодом 090 указывается составной показатель: в первой части показателя указывается код налоговой льготы в виде доли необлагаемой площади земельного участка, установленной в соответствии с пунктом 2 статьи 387 Кодекса. Код налоговой льготы определяется в соответствии с приложением N 6 к настоящему Порядку.

Вторая часть показателя по строке с кодом 090 заполняется только в случае, если в первой части показателя указан код налоговой льготы 3022300 (налоговые льготы по земельному налогу в виде доли необлагаемой площади земельного участка).

Во второй части показателя по строке с кодом 090 последовательно указываются номер, пункт, подпункт статьи нормативного правового акта представительного органа муниципального образования о земельном налоге, в соответствии с которым предоставляется соответствующая налоговая льгота (для каждой из указанных позиций отведено по четыре знакоместа, при этом заполнение данной части показателя осуществляется слева направо и если соответствующий реквизит имеет меньше четырех знаков, свободные знакоместа слева от значения заполняются нулями). Пример заполнения приведен в пункте 5.9 настоящего Порядка.

5.12. По строке с кодом 100 указывается доля необлагаемой площади земельного участка в общей площади земельного участка (в виде правильной простой дроби). Значение по строке с кодом 100 заполняется в случае предоставления налогоплательщику налоговой льготы в виде доли необлагаемой площади земельного участка, установленной нормативными правовыми актами представительных органов муниципальных образований (законами городов федерального значения Москвы, Санкт-Петербурга и Севастополя) на основании пункта 2 статьи 387 Кодекса.

5.13. По строке с кодом 110 указывается налоговая база (в рублях), определяемая как кадастровая стоимость (доля кадастровой стоимости) земельного участка или как нормативная цена земли. (в ред. Приказа ФНС РФ от 02.03.2018 N ММВ-7-21/118@)

Налоговая база рассчитывается как разность значений по строке с кодом 050 и по строке с кодом 080 при заполнении Раздела 2 декларации организациями,

имеющими право на налоговую льготу, установленную в виде не облагаемой налогом суммы в соответствии с пунктом 2 статьи 387 Кодекса нормативными правовыми актами представительных органов муниципальных образований (законами городов федерального значения Москвы, Санкт-Петербурга и Севастополя).

Показатель по строке с кодом 110 определяется как:

строка по коду 110 = строка по коду 050 - строка по коду 080;

разность значения по строке с кодом 050 и произведения (с округлением до целых единиц) значений по строкам с кодами 050, 100 и 170, в случае заполнения Раздела 2 декларации организациями в отношении доли необлагаемой площади земельного участка.

Показатель по строке с кодом 110 определяется как:

строка по коду 110 = строка по коду 050 - (строка по коду 050 х строка по коду 100 х (1 - строка по коду 170));

разность произведения (с округлением до целых единиц) значений по строкам с кодами 050 и 060 и значений по строкам с кодами 080 и (100 х 170), в случае заполнения Раздела 2 декларации налогоплательщиками в отношении земельных участков, находящихся в общей долевой, общей совместной собственности, а также в случае, если приобретателями (покупателями) здания, сооружения или другой недвижимости выступали несколько лиц.

Показатель по строке с кодом 110 определяется как:

строка с кодом 110 = (строка с кодом 050 х строка с кодом 060) - строка с кодом 080;

строка с кодом 110 = (строка с кодом 050 х строка с кодом 060) - (строка с кодом 050 х строка с кодом 060) х (строка с кодом 100 х (1 - строка с кодом 170)).

5.14. По строке с кодом 120 указывается налоговая ставка земельного налога, установленная нормативными правовыми актами представительных органов муниципальных образований (законами городов федерального значения Москвы, Санкт-Петербурга и Севастополя) по месту нахождения земельного участка.

5.15. По строке с кодом 130 указывается количество полных месяцев владения земельным участком в течение налогового периода. При этом если возникновение права собственности (постоянного (бессрочного) пользования) на земельный участок (его долю) произошло до 15-го числа соответствующего месяца включительно или прекращение указанного права произошло после 15-го числа соответствующего месяца, за полный месяц принимается месяц возникновения (прекращения) указанного права. Если возникновение права собственности (постоянного (бессрочного) пользования) на земельный участок (его долю) произошло после 15-го числа соответствующего месяца или прекращение указанного права произошло до 15-го числа соответствующего месяца включительно, месяц возникновения (прекращения) указанного права не учитывается.

В случае изменения в течение налогового периода размера коэффициента 2 на коэффициент 4, применяемых при исчислении земельного налога в отношении земельных участков, приобретенных (предоставленных) в собственность юридическими лицами на условиях осуществления на них жилищного строительства, по строке с кодом 130 Раздела 2 указывается количество полных месяцев владения земельным участком в налоговом периоде с учетом периода строительства, указанного в строке с кодом 040 Раздела 2. (в ред. Приказов ФНС РФ от 02.03.2018 N ММВ-7-21/118@, от 30.08.2018 N ММВ-7-21/509@)

5.16. По строке с кодом 140 указывается коэффициент Кв, который применяется для исчисления земельного налога в случае правообладания земельным участком в течение неполного налогового периода.

Коэффициент Кв определяется как отношение числа полных месяцев, в течение которых данный земельный участок находился в собственности (постоянном (бессрочном) пользовании) налогоплательщика, к числу календарных месяцев в налоговом (отчетном) периоде.

При этом значение по строке с кодом 140 приводится в десятичных дробях с точностью до десятитысячных долей.

Если права на приобретенный (предоставленный) земельный участок зарегистрированы, например, 12 ноября текущего года, то коэффициент Кв определяется как:

Кв = 2 мес. : 12 мес. = 0,1667.

По строке с кодом 140 указывается "0,1667".

Если прекращение права на приобретенный (предоставленный) земельный участок зарегистрировано, например, 12 февраля текущего года, то коэффициент Кв определяется как: (в ред. Приказа ФНС РФ от 30.08.2018 N ММВ-7-21/509@)

Кв = 1 мес. : 12 мес. = 0,0833.

По строке с кодом 140 указывается "0,0833".

В том случае, если земельный участок, находящийся в собственности (постоянном (бессрочном) пользовании), использовался в течение всего налогового периода, то по строке с кодом 130 указывается "12", а по строке с кодом 140 указывается "1,0---".

В случае изменения в течение налогового периода размера коэффициента 2 на коэффициент 4, применяемых при исчислении земельного налога в отношении земельных участков, приобретенных (предоставленных) в собственность юридическими лицами на условиях осуществления на них жилищного строительства, по строке с кодом 140 Раздела 2 указывается отношение количества полных месяцев владения земельным участком в налоговом периоде с учетом периода строительства, указанного в строке с кодом 040 Раздела 2, к числу календарных месяцев в налоговом периоде. (в ред. Приказов ФНС РФ от 02.03.2018 N ММВ-7-21/118@, от 30.08.2018 N ММВ-7-21/509@)

Например, в случае завершения трехлетнего срока со дня государственной регистрации права на земельный участок 1 апреля налогового периода при заполнении одного листа Раздела 2 с указанием по строке с кодом 040 значения "1", по строке с кодом 140 указывается "0,2500", а при заполнении второго листа Раздела 2 с указанием по строке с кодом 040 значения "2", по строке с кодом 140 указывается "0,7500". (в ред. Приказа ФНС РФ от 30.08.2018 N ММВ-7-21/509@)

5.17. По строке с кодом 145 указывается коэффициент Ки, который применяется для исчисления земельного налога в случае изменения в течение налогового периода кадастровой стоимости земельного участка вследствие изменения качественных и (или) количественных характеристик земельного участка. (в ред. Приказа ФНС РФ от 30.08.2018 N ММВ-7-21/509@)

Коэффициент Ки определяется как отношение числа полных месяцев, в течение которых в данном налоговом периоде земельный участок имел кадастровую стоимость, установленную для данной качественной и (или) количественной характеристики земельного участка, к числу календарных месяцев в налоговом (отчетном) периоде. (в ред. Приказа ФНС РФ от 30.08.2018 N ММВ-7-21/509@)

При этом значение по строке с кодом 145 указывается в десятичной дроби с точностью до десятитысячных долей. (в ред. Приказа ФНС РФ от 30.08.2018 N ММВ-7-21/509@)

Например, если сведения, являющиеся основанием для определения кадастровой стоимости вследствие изменения качественных и (или) количественных характеристик земельного участка, внесены в Единый государственный реестр недвижимости (далее - ЕГРН) 10 октября текущего года, то при заполнении одного листа Раздела 2 декларации с указанием по строке с кодом 050 кадастровой стоимости по состоянию на 1 января текущего года коэффициент Ки определяется как: (в ред. Приказа ФНС РФ от 30.08.2018 N ММВ-7-21/509@)

Ки = 9 мес. : 12 мес. = 0,7500 и по строке с кодом 145 указывается "0,7500", (в ред. Приказа ФНС РФ от 30.08.2018 N ММВ-7-21/509@)

а при заполнении второго листа Раздела 2 декларации с указанием по строке с кодом 050 кадастровой стоимости, измененной в текущем налоговом периоде вследствие изменения качественных и (или) количественных характеристик, коэффициент Ки определяется как: (в ред. Приказа ФНС РФ от 30.08.2018 N ММВ-7-21/509@)

Ки = 3 мес. : 12 мес. = 0,2500 и по строке с кодом 145 указывается "0,2500". (в ред. Приказа ФНС РФ от 30.08.2018 N ММВ-7-21/509@)

В случае необходимости одновременного применения коэффициентов Кв и Ки, значение каждого из которых отлично от единицы, значение коэффициента Ки должно учитывать период владения земельным участком в данном налоговом периоде. (в ред. Приказа ФНС РФ от 30.08.2018 N ММВ-7-21/509@)

Например, если сведения, являющиеся основанием для определения кадастровой стоимости вследствие изменения качественной и (или) количественной характеристики земельного участка, внесены в ЕГРН 16.02.2018, а дата прекращения права собственности - 23.07.2018, то при заполнении одного листа Раздела 2 декларации с указанием по строке с кодом 050 кадастровой стоимости по состоянию на 1 января текущего года коэффициенты Кв и Ки определяются как: (в ред. Приказа ФНС РФ от 30.08.2018 N ММВ-7-21/509@)

Кв = 7 мес. : 12 мес. = 0,5833 и по строке с кодом 140 указывается "0,5833", (в ред. Приказа ФНС РФ от 30.08.2018 N ММВ-7-21/509@)

Ки = 2 мес. : 7 мес. = 0,2857 и по строке с кодом 145 указывается "0,2857", (в ред. Приказа ФНС РФ от 30.08.2018 N ММВ-7-21/509@)

при заполнении второго листа Раздела 2 декларации с указанием по строке с кодом 050 кадастровой стоимости, измененной в текущем налоговом периоде вследствие изменения качественной и (или) количественной характеристики земельного участка, коэффициенты Кв и Ки определяются как: (в ред. Приказа ФНС РФ от 30.08.2018 N ММВ-7-21/509@)

Кв = 7 мес. : 12 мес. = 0,5833 и по строке с кодом 140 указывается "0,5833", (в ред. Приказа ФНС РФ от 30.08.2018 N ММВ-7-21/509@)

Ки = 5 мес. : 7 мес. = 0,7143 и по строке с кодом 145 указывается "0,7143". (в ред. Приказа ФНС РФ от 30.08.2018 N ММВ-7-21/509@)

5.18. По строке с кодом 150 указывается сумма исчисленного земельного налога за налоговый период, рассчитанная как произведение налоговой базы, указанной по строке с кодом 110, налоговой ставки, указанной по строке с кодом 120, коэффициента Кв, указанного по строке с кодом 140, и коэффициента Ки, указанного по строке с кодом 145 (в случае наличия), деленное на сто. (в ред. Приказа ФНС РФ от 02.03.2018 N ММВ-7-21/118@)

Показатель по строке с кодом 150 определяется как: (в ред. Приказа ФНС РФ от 02.03.2018 N ММВ-7-21/118@)

строка с кодом 150 = (строка с кодом 110 х строка с кодом 120 х строка с кодом 140): 100 (при отсутствии коэффициента Ки); (в ред. Приказа ФНС РФ от 02.03.2018 N ММВ-7-21/118@)

строка с кодом 150 = (строка с кодом 110 х строка с кодом 120 х строка с кодом 140 х строка с кодом 145): 100 (при наличии коэффициента Ки). (в ред. Приказа ФНС РФ от 02.03.2018 N ММВ-7-21/118@)

В случае если декларация представляется в отношении земельных участков, приобретенных (предоставленных) в собственность юридическими лицами на условиях осуществления на них жилищного строительства, то по строке с кодом 150 отражается исчисленная сумма земельного налога, которая определяется как произведение значений по строкам с кодами 110, 120 и 140, деленное на сто, и коэффициента 2, если по строке с кодом 040 соответствующая ячейка отмечена значением "1", или коэффициента 4, если по строке с кодом 040 соответствующая ячейка отмечена значением "2". (в ред. Приказа ФНС РФ от 02.03.2018 N ММВ-7-21/118@)

Показатель по строке с кодом 150 определяется как: (в ред. Приказа ФНС РФ от 02.03.2018 N ММВ-7-21/118@)

строка с кодом 150 = ((строка с кодом 110 х строка с кодом 120 х строка с кодом 140): 100) х 2 (при отсутствии коэффициента Ки); (в ред. Приказа ФНС РФ от 02.03.2018 N ММВ-7-21/118@)

строка с кодом 150 = ((строка с кодом 110 х строка с кодом 120 х строка с кодом 140 х строка с кодом 145): 100) х 2 (при наличии коэффициента Ки); (в ред. Приказа ФНС РФ от 02.03.2018 N ММВ-7-21/118@)

строка с кодом 150 = ((строка с кодом 110 х строка с кодом 120 х строка с кодом 140): 100) х 4 (при отсутствии коэффициента Ки); (в ред. Приказа ФНС РФ от 02.03.2018 N ММВ-7-21/118@)

строка с кодом 150 = ((строка с кодом 110 х строка с кодом 120 х строка с кодом 140): 100 х строка с кодом 145) х 4 (при наличии коэффициента Ки). (в ред. Приказа ФНС РФ от 02.03.2018 N ММВ-7-21/118@)

5.19. По строке с кодом 160 указывается количество полных месяцев использования налогоплательщиком налоговой льготы. (в ред. Приказа ФНС РФ от 02.03.2018 N ММВ-7-21/118@)

5.20. По строке с кодом 170 указывается коэффициент Кл, который определяется как отношение числа полных месяцев, в течение которых отсутствует налоговая льгота, к числу календарных месяцев в налоговом периоде. При этом месяц возникновения права на налоговую льготу, а также месяц прекращения указанного права принимается за полный месяц. (в ред. Приказа ФНС РФ от 02.03.2018 N ММВ-7-21/118@)

Значение по строке с кодом 170 приводится в десятичных дробях с точностью до десятитысячных долей.

Если у налогоплательщика возникло право на налоговую льготу, например, 1 июня текущего года, то коэффициент Кл определяется как:

Кл = 5 мес. : 12 мес. = 0,4167.

В данном случае по строке с кодом 170 указывается "0,4167".

В случае, если в течение -всего налогового периода у налогоплательщика не возникало право на налоговую льготу, то по строке с кодом 160 указываются а по строке с кодом 170 указывается "1,0---".

5.21. По строке с кодом 180 указывается составной показатель: в первой части показателя указывается код налоговой льготы в виде освобождения от налогообложения, предоставленной в соответствии с пунктом 2 статьи 387 Кодекса. Код налоговой льготы определяется согласно приложению N 6 к настоящему Порядку. (в ред. Приказа ФНС РФ от 02.03.2018 N ММВ-7-21/118@)

Вторая часть показателя по строке с кодом 180 заполняется только в случае, если в первой части показателя указан код налоговой льготы 3022400 (налоговые льготы по земельному налогу в виде освобождения от налогообложения).

Во второй части показателя по строке с кодом 180 последовательно указываются номер, пункт, подпункт статьи нормативного правового акта представительного органа муниципального образования о земельном налоге, в соответствии с которым предоставляется соответствующая налоговая льгота (для каждой из указанных позиций отведено по четыре знакоместа, при этом заполнение данной части показателя осуществляется слева направо и если соответствующий реквизит имеет меньше четырех знаков, свободные знакоместа слева от значения заполняются нулями). Пример заполнения приведен в пункте 5.9 настоящего Порядка.

5.22. По строке с кодом 190 указывается сумма налоговой льготы, в рублях, определяемая с учетом коэффициента Кл, значение которого указывается по строке с кодом 170, налогоплательщиками, имеющими право на налоговую льготу, установленную в виде освобождения от налогообложения в соответствии с пунктом 2 статьи 387 Кодекса. (в ред. Приказа ФНС РФ от 02.03.2018 N ММВ-7-21/118@)

Показатель по строке с кодом 190 определяется как:

строка с кодом 190 = строка с кодом 150 х (1 - строка с кодом 170).

5.23. По строке с кодом 200 указывается код налоговой льготы в виде освобождения от налогообложения, предоставленной в соответствии со статьей 395 и статьей 7 Кодекса. Код налоговой льготы определяется согласно приложению N 6 к настоящему Порядку. (в ред. Приказа ФНС РФ от 02.03.2018 N ММВ-7-21/118@)

5.24. По строке с кодом 210 указывается сумма налоговой льготы, в рублях, определяемая с учетом коэффициента Кл, значение которого указано по строке с кодом 170, налогоплательщиками, имеющими право на налоговую льготу, установленную в виде освобождения от налогообложения в соответствии со статьей 395 и статьей 7 Кодекса. (в ред. Приказа ФНС РФ от 02.03.2018 N ММВ-7-21/118@)

Показатель по строке с кодом 210 определяется как:

строка с кодом 210 = строка с кодом 150 х (1 - строка с кодом 170).

5.25. По строке с кодом 220 указывается составной показатель: в первой части показателя указывается код налоговой льготы в виде уменьшения суммы земельного налога. (в ред. Приказа ФНС РФ от 02.03.2018 N ММВ-7-21/118@)

Строка с кодом 220 заполняется в случае установления нормативными правовыми актами представительных органов муниципальных образований (законами городов федерального значения Москвы, Санкт-Петербурга и Севастополя) налоговой льготы в соответствии с пунктом 2 статьи 387 Кодекса. Код налоговой льготы определяется в соответствии с приложением N 6 к настоящему Порядку.

Вторая часть показателя по строке с кодом 220 заполняется только в случае, если в первой части показателя указан код налоговой льготы 3022200 (налоговые льготы по земельному налогу, уменьшающие исчисленную сумму налога).

Во второй части показателя по строке с кодом 220 последовательно указываются номер, пункт, подпункт статьи нормативного правового акта представительного органа муниципального образования о земельном налоге, в соответствии с которым предоставляется соответствующая налоговая льгота (для каждой из указанных позиций отведено по четыре знакоместа, при этом заполнение данной части показателя осуществляется слева направо и если соответствующий реквизит имеет меньше четырех знаков, свободные знакоместа слева от значения заполняются нулями). Пример заполнения приведен в пункте 5.9 настоящего Порядка.

5.26. По строке с кодом 230 указывается сумма налоговой льготы, в рублях. (в ред. Приказа ФНС РФ от 02.03.2018 N ММВ-7-21/118@)

Строка с кодом 230 заполняется в случае установления нормативными правовыми актами представительных органов муниципальных образований (законами городов федерального значения Москвы, Санкт-Петербурга и Севастополя) налоговой льготы, уменьшающей исчисленную сумму земельного налога в соответствии с пунктом 2 статьи 387 Кодекса.

При установлении налоговой льготы, уменьшающей исчисленную сумму земельного налога в процентах (например, исчисленная сумма земельного налога уменьшается на 50 процентов), сумма налоговой льготы рассчитывается как произведение значения, указанного по строке с кодом 150, и процента, на который уменьшается исчисленная сумма земельного налога, деленное на сто.

Показатель по строке с кодом 230 определяется как: строка с кодом 230 = строка с кодом 150 х 50 : 100.

5.27. По строке с кодом 240 указывается составной показатель: в первой части показателя указывается код налоговой льготы в виде снижения налоговой ставки. (в ред. Приказа ФНС РФ от 02.03.2018 N ММВ-7-21/118@)

Строка с кодом 240 заполняется в случае установления нормативными правовыми актами представительных органов муниципальных образований (законами городов федерального значения Москвы, Санкт-Петербурга и Севастополя) налоговой льготы в соответствии с пунктом 2 статьи 387 Кодекса. Код налоговой льготы определяется в соответствии с приложением N 6 к настоящему Порядку.

Вторая часть показателя по строке с кодом 240 заполняется только в случае, если в первой части показателя указан код налоговой льготы 3022500 (налоговые льготы по земельному налогу в виде снижения налоговой ставки).

Во второй части показателя по строке с кодом 240 последовательно указываются номер, пункт, подпункт статьи нормативного правового акта представительного органа муниципального образования о земельном налоге, в соответствии с которым предоставляется соответствующая налоговая льгота (для каждой из указанных позиций отведено по четыре знакоместа, при этом заполнение данной части показателя осуществляется слева направо и если соответствующий реквизит имеет меньше четырех знаков, свободные знакоместа слева от значения заполняются нулями). Пример заполнения приведен в пункте 5.9 настоящего Порядка.

5.28. По строке с кодом 245 указывается сумма налоговой льготы (в рублях). (в ред. Приказа ФНС РФ от 30.08.2018 N ММВ-7-21/509@)

Строка с кодом 245 заполняется в случае установления нормативными правовыми актами представительных органов муниципальных образований (законами городов федерального значения Москвы, Санкт-Петербурга и Севастополя) для данной категории налогоплательщиков налоговой льготы в виде снижения налоговой ставки в соответствии с пунктом 2 статьи 387 Кодекса. (в ред. Приказа ФНС РФ от 30.08.2018 N ММВ-7-21/509@)

При установлении налоговой льготы в виде снижения ставки земельного налога сумма налоговой льготы исчисляется как произведение значения, указанного по строке с кодом 110, и разницы значений полной ставки земельного налога и пониженной ставки земельного налога. Показатель по строке с кодом 245 определяется как: (в ред. Приказа ФНС РФ от 30.08.2018 N ММВ-7-21/509@)

строка с кодом 245 = (строка с кодом 110 x (налоговая ставка - пониженная ставка) x строка с кодом 140 : 100 (при отсутствии коэффициента Ки); (в ред. Приказа ФНС РФ от 30.08.2018 N ММВ-7-21/509@)

строка с кодом 245 = (строка с кодом 110 x (налоговая ставка - пониженная ставка) x строка с кодом 140 x строка с кодом 145 : 100 (при наличии коэффициента Ки). (в ред. Приказа ФНС РФ от 30.08.2018 N ММВ-7-21/509@)

В случае, если декларация представляется в отношении земельных участков, приобретенных (предоставленных) в собственность юридическими лицами на условиях осуществления на них жилищного строительства, то по строке с кодом 245 отражается исчисленная сумма налоговой льготы, которая определяется как произведение значений по строкам с кодами 110, 140 и разности (налоговая ставка - пониженная ставка), деленное на 100, и коэффициента 2, если по строке с кодом 040 соответствующая ячейка отмечена значением "1", или коэффициента 4, если по строке с кодом 040 соответствующая ячейка отмечена значением "2". В указанном случае показатель по строке с кодом 245 определяется как: (в ред. Приказа ФНС РФ от 30.08.2018 N ММВ-7-21/509@)

строка с кодом 245 = ((строка с кодом 110 x (налоговая ставка - пониженная ставка) x строка с кодом 140) : 100) x 2 (при отсутствии коэффициента Ки); (в ред. Приказа ФНС РФ от 30.08.2018 N ММВ-7-21/509@)

строка с кодом 245 = ((строка с кодом 110 x (налоговая ставка - пониженная ставка) x строка с кодом 140 x строка с кодом 145) : 100) x 2 (при наличии коэффициента Ки); (в ред. Приказа ФНС РФ от 30.08.2018 N ММВ-7-21/509@)

строка с кодом 245 = ((строка с кодом 110 x (налоговая ставка - пониженная ставка) x строка с кодом 140) : 100) x 4 (при отсутствии коэффициента Ки); (в ред. Приказа ФНС РФ от 30.08.2018 N ММВ-7-21/509@)

строка с кодом 245 = ((строка с кодом 110 x (налоговая ставка - пониженная ставка) x строка с кодом 140) : 100 x строка с кодом 145) x 4 (при наличии коэффициента Ки). (в ред. Приказа ФНС РФ от 30.08.2018 N ММВ-7-21/509@)

5.29. По строке с кодом 250 указывается исчисленная сумма земельного налога, подлежащая уплате в бюджет за налоговый период, в рублях, рассчитанная как: (в ред. Приказов ФНС РФ от 02.03.2018 N ММВ-7-21/118@, от 30.08.2018 N ММВ-7-21/509@)

разность значений по строке с кодом 150 и значения по строке с кодом 230 при заполнении Раздела 2 декларации налогоплательщиками, имеющими право на налоговые льготы в виде уменьшения суммы налога. Показатель по строке с кодом 250 определяется как:

строка с кодом 250 = строка с кодом 150 - строка с кодом 230;

разность значений по строке с кодом 150 и по строке с кодом 190 или по строке с кодом 210 или по строке с кодом 245 при заполнении Раздела 2 декларации налогоплательщиками, имеющими право на налоговые льготы, установленные нормативными правовыми актами представительных органов муниципальных образований (законами городов федерального значения Москвы, Санкт-Петербурга и Севастополя) в соответствии с пунктом 2 статьи 387 Кодекса, а также в соответствии со статьей 395 и статьей 7 Кодекса в виде полного освобождения от налогообложения, то есть (строка с кодом 150 - строка с кодом 190) или (строка с кодом 150 - строка с кодом 210) или (строка с кодом 150 - строка с кодом 245). Показатель по строке с кодом 250 определяется как: (в ред. Приказа ФНС РФ от 30.08.2018 N ММВ-7-21/509@)

строка с кодом 250 = строка с кодом 150 - строка с кодом 190; (в ред. Приказа ФНС РФ от 30.08.2018 N ММВ-7-21/509@)

строка с кодом 250 = строка с кодом 150 - строка с кодом 210; (в ред. Приказа ФНС РФ от 30.08.2018 N ММВ-7-21/509@)

строка с кодом 250 = строка с кодом 150 - строка с кодом 245. (в ред. Приказа ФНС РФ от 30.08.2018 N ММВ-7-21/509@)

Приложение N 1
к Порядку заполнения налоговой
декларации по земельному налогу,
утвержденному приказом
ФНС России
от 10.05.2017 N ММВ-7-21/347@

КОДЫ, ОПРЕДЕЛЯЮЩИЕ НАЛОГОВЫЙ ПЕРИОД

Код Наименование
34 календарный год
50 последний налоговый период при реорганизации (ликвидации) организации

Приложение N 2
к Порядку заполнения налоговой
декларации по земельному налогу,
утвержденному приказом
ФНС России
от 10.05.2017 N ММВ-7-21/347@

КОДЫ ФОРМ РЕОРГАНИЗАЦИИ И КОД ЛИКВИДАЦИИ ОРГАНИЗАЦИИ

Код Наименование
1 преобразование
2 слияние
3 разделение
5 присоединение
6 разделение с одновременным присоединением
0 ликвидация

Приложение N 3
к Порядку заполнения налоговой
декларации по земельному налогу,
утвержденному приказом
ФНС России
от 10.05.2017 N ММВ-7-21/347@

КОДЫ ПРЕДСТАВЛЕНИЯ НАЛОГОВОЙ ДЕКЛАРАЦИИ ПО ЗЕМЕЛЬНОМУ НАЛОГУ

Код Наименование
213 по месту учета в качестве крупнейшего налогоплательщика
216 по месту учета правопреемника, являющегося крупнейшим налогоплательщиком
270 по месту нахождения земельного участка (доли земельного участка)
250 по месту нахождения участка недр, предоставленного на условиях СРП
251 по месту нахождения организации - инвестора СРП, если участок недр расположен на континентальном шельфе Российской Федерации и (или) в пределах исключительной экономической зоны Российской Федерации

Приложение N 4
к Порядку заполнения налоговой
декларации по земельному налогу,
утвержденному приказом
ФНС России
от 10.05.2017 N ММВ-7-21/347@

КОДЫ, ОПРЕДЕЛЯЮЩИЕ СПОСОБ ПРЕДСТАВЛЕНИЯ НАЛОГОВОЙ ДЕКЛАРАЦИИ ПО ЗЕМЕЛЬНОМУ НАЛОГУ В НАЛОГОВЫЙ ОРГАН

Код Наименование
01 на бумажном носителе (по почте)
02 на бумажном носителе (лично)
03 на бумажном носителе с дублированием на съемном носителе (лично)
04 по телекоммуникационным каналам связи с ЭП
05 Другое
08 на бумажном носителе с дублированием на съемном носителе (по почте)
09 на бумажном носителе с использованием штрих-кода (лично)
10 на бумажном носителе с использованием штрих-кода (по почте)

Приложение N 5
к Порядку заполнения налоговой
декларации по земельному налогу,
утвержденному приказом
ФНС России
от 10.05.2017 N ММВ-7-21/347@

КОДЫ КАТЕГОРИЙ ЗЕМЕЛЬ

(в ред. Приказа ФНС РФ от 30.08.2018 N ММВ-7-21/509@)

Код Наименование
003001000000 ЗЕМЛИ СЕЛЬСКОХОЗЯЙСТВЕННОГО НАЗНАЧЕНИЯ
003001000010 Сельскохозяйственные угодья
003001000020 Земельные участки, занятые внутрихозяйственными дорогами, коммуникациями, лесными насаждениями, предназначенными для обеспечения защиты земель от негативного воздействия, водными объектами, а также занятые зданиями, сооружениями, используемыми для производства, хранения и первичной переработки сельскохозяйственной продукции
003001000030 Прочие земельные участки из состава земель сельскохозяйственного назначения
003002000000 ЗЕМЛИ НАСЕЛЕННЫХ ПУНКТОВ
003002000010 Земельные участки, отнесенные к зонам сельскохозяйственного использования
003002000020 Земельные участки, занятые жилищным фондом и объектами инженерной инфраструктуры жилищно-коммунального комплекса
003002000030 Земельные участки, приобретенные (предоставленные) для индивидуального жилищного строительства
003002000040 Земельные участки, приобретенные (предоставленные) на условиях осуществления на них жилищного строительства (за исключением индивидуального жилищного строительства)
003002000060 Земельные участки, приобретенные (предоставленные) для ведения личного подсобного хозяйства, садоводства и огородничества или животноводства, а также дачного хозяйства
003002000090 Земельные участки, отнесенные к производственным территориальным зонам и зонам инженерных и транспортных инфраструктур
003002000110 Земельные участки для обеспечения обороны
003002000120 Земельные участки для обеспечения безопасности
003002000130 Земельные участки для обеспечения таможенных нужд
003002000100 Прочие земельные участки
003003000000 ЗЕМЛИ ПРОМЫШЛЕННОСТИ, ЭНЕРГЕТИКИ, ТРАНСПОРТА, СВЯЗИ, РАДИОВЕЩАНИЯ, ТЕЛЕВИДЕНИЯ, ИНФОРМАТИКИ, ЗЕМЛИ ДЛЯ ОБЕСПЕЧЕНИЯ КОСМИЧЕСКОЙ ДЕЯТЕЛЬНОСТИ, ЗЕМЛИ ОБОРОНЫ, БЕЗОПАСНОСТИ И ЗЕМЛИ ИНОГО СПЕЦИАЛЬНОГО НАЗНАЧЕНИЯ
003003000010 Земельные участки из состава земель промышленности
003003000020 Земельные участки из состава земель энергетики
003003000030 Земельные участки из состава земель транспорта
003003000040 Земельные участки из состава земель связи, радиовещания, телевидения, информатики
003003000060 Земельные участки из состава земель обороны
003003000070 Земельные участки из состава земель безопасности
003008000010 Земельные участки из состава земель для обеспечения таможенных нужд
003003000080 Земельные участки из состава земель иного специального назначения
003004000000 ЗЕМЛИ ОСОБО ОХРАНЯЕМЫХ ТЕРРИТОРИЙ И ОБЪЕКТОВ
003005000000 ЗЕМЛИ ЛЕСНОГО ФОНДА
003006000000 ЗЕМЛИ ВОДНОГО ФОНДА
003007000000 ЗЕМЛИ ЗАПАСА
003008000000 ЗЕМЕЛЬНЫЕ УЧАСТКИ, ДЛЯ КОТОРЫХ КАТЕГОРИЯ ЗЕМЕЛЬ НЕ УСТАНОВЛЕНА

Приложение N 6
к Порядку заполнения налоговой
декларации по земельному налогу,
утвержденному приказом
ФНС России
от 10.05.2017 N ММВ-7-21/347@

КОДЫ НАЛОГОВЫХ ЛЬГОТ

Коды налоговых льгот Наименование льготы Основание
3021110 организации и учреждения уголовно-исполнительной системы Министерства юстиции Российской Федерации - в отношении земельных участков, предоставленных для непосредственного выполнения возложенных на эти организации и учреждения функций пункт 1 статьи 395 Кодекса
3021120 организации - в отношении земельных участков, занятых государственными автомобильными дорогами общего пользования пункт 2 статьи 395 Кодекса
3021160 религиозные организации - в отношении принадлежащих им земельных участков, на которых расположены здания, строения и сооружения религиозного и благотворительного назначения пункт 4 статьи 395 Кодекса
3021170 общероссийские общественные организации инвалидов (в том числе созданные как союзы общественных организаций инвалидов), среди членов которых инвалиды и их законные представители составляют не менее 80 процентов, - в отношении земельных участков, используемых ими для осуществления уставной деятельности абзац первый пункта 5 статьи 395 Кодекса
3021180 организации, уставный капитал которых полностью состоит из вкладов указанных общероссийских общественных организаций инвалидов, если среднесписочная численность инвалидов среди их работников составляет не менее 50 процентов, а их доля в фонде оплаты труда - не менее 25 процентов, - в отношении земельных участков, используемых ими для производства и (или) реализации товаров (за исключением подакцизных товаров, минерального сырья и иных полезных ископаемых, а также иных товаров по перечню, утверждаемому Правительством Российской Федерации по согласованию с общероссийскими общественными организациями инвалидов), работ и услуг (за исключением брокерских и иных посреднических услуг) абзац второй пункта 5 статьи 395 Кодекса
3021190 учреждения, единственными собственниками имущества которых являются указанные общероссийские общественные организации инвалидов, - в отношении земельных участков, используемых ими для достижения образовательных, культурных, лечебно-оздоровительных, физкультурно-спортивных, научных, информационных и иных целей социальной защиты и реабилитации инвалидов, а также для оказания правовой и иной помощи инвалидам, детям- инвалидам и их родителям абзац третий пункта 5 статьи 395 Кодекса
3021191 организации народных художественных промыслов - в отношении земельных участков, находящихся в местах традиционного бытования народных художественных промыслов и используемых для производства и реализации изделий народных художественных промыслов пункт 6 статьи 395 Кодекса
3021192 физические лица, относящиеся к коренным малочисленным народам Севера, Сибири и Дальнего Востока Российской Федерации, а также общины таких народов - в отношении земельных участков, используемых для сохранения и развития их традиционного образа жизни, хозяйствования и промыслов пункт 7 статьи 395 Кодекса
3021194 организации - резиденты особой экономической зоны, за исключением организаций, указанных в пункте 11 статьи 395 Кодекса, - в отношении земельных участков, расположенных на территории особой экономической зоны, сроком на пять лет с месяца возникновения права собственности на каждый земельный участок пункт 9 статьи 395 Кодекса
3021195 организации, признаваемые управляющими компаниями в соответствии с Федеральным законом от 28.09.2010 N 244-ФЗ "Об инновационном центре "Сколково" (Собрание законодательства Российской Федерации, 2010, N 40, ст. 4970; 2017, N 1, ст. 8), - в отношении земельных участков, входящих в состав территории инновационного центра "Сколково" и предоставленных (приобретенных) для
непосредственного выполнения возложенных на эти организации функций в соответствии с указанным Федеральным законом
пункт 10 статьи 395 Кодекса
3021196 судостроительные организации, имеющие статус резидента промышленно-производственной особой экономической зоны, - в отношении земельных участков, занятых принадлежащими им на праве собственности и используемыми в целях строительства и ремонта судов зданиями, строениями, сооружениями производственного назначения, с даты регистрации таких организаций в качестве резидента особой экономической зоны сроком на десять лет пункт 11 статьи 395 Кодекса
3021197 организации - участники свободной экономической зоны - в отношении земельных участков, расположенных на территории свободной экономической зоны и используемых в целях выполнения договора об осуществлении деятельности в свободной экономической зоне, сроком на три года с месяца возникновения права собственности на каждый земельный участок пункт 12 статьи 395 Кодекса
3022100 налоговые льготы по земельному налогу, предоставляемые в виде не облагаемой налогом суммы пункт 2 статьи 387 Кодекса
3022200 налоговые льготы по земельному налогу, уменьшающие исчисленную сумму налога пункт 2 статьи 387 Кодекса
3022300 налоговые льготы по земельному налогу в виде доли необлагаемой площади земельного участка пункт 2 статьи 387 Кодекса
3022400 налоговые льготы по земельному налогу в виде освобождения от налогообложения пункт 2 статьи 387 Кодекса
3022500 налоговые льготы по земельному налогу в виде снижения налоговой ставки пункт 2 статьи 387 Кодекса
3029000 налоговые льготы (освобождение) по земельному налогу, предусмотренные международными договорами Российской Федерации статья 7 Кодекса