Приказ ФНС РФ от 02.10.2018 N ММВ-7-11/566@

"Об утверждении формы сведений о доходах физических лиц и суммах налога на доходы физических лиц, порядка заполнения и формата ее представления в электронной форме, а также порядка представления в налоговые органы сведений о доходах физических лиц и суммах налога на доходы физических лиц и сообщения о невозможности удержания налога, о суммах дохода, с которого не удержан налог, и сумме неудержанного налога на доходы физических лиц"
Редакция от 02.10.2018 — Документ утратил силу, см. «Приказ ФНС РФ от 15.10.2020 N ЕД-7-11/753@»

Зарегистрировано в Минюсте России 22 октября 2018 г. N 52491


ФЕДЕРАЛЬНАЯ НАЛОГОВАЯ СЛУЖБА

ПРИКАЗ
от 2 октября 2018 г. N ММВ-7-11/566@

ОБ УТВЕРЖДЕНИИ ФОРМЫ СВЕДЕНИЙ О ДОХОДАХ ФИЗИЧЕСКИХ ЛИЦ И СУММАХ НАЛОГА НА ДОХОДЫ ФИЗИЧЕСКИХ ЛИЦ, ПОРЯДКА ЗАПОЛНЕНИЯ И ФОРМАТА ЕЕ ПРЕДСТАВЛЕНИЯ В ЭЛЕКТРОННОЙ ФОРМЕ, А ТАКЖЕ ПОРЯДКА ПРЕДСТАВЛЕНИЯ В НАЛОГОВЫЕ ОРГАНЫ СВЕДЕНИЙ О ДОХОДАХ ФИЗИЧЕСКИХ ЛИЦ И СУММАХ НАЛОГА НА ДОХОДЫ ФИЗИЧЕСКИХ ЛИЦ И СООБЩЕНИЯ О НЕВОЗМОЖНОСТИ УДЕРЖАНИЯ НАЛОГА, О СУММАХ ДОХОДА, С КОТОРОГО НЕ УДЕРЖАН НАЛОГ, И СУММЕ НЕУДЕРЖАННОГО НАЛОГА НА ДОХОДЫ ФИЗИЧЕСКИХ ЛИЦ

В соответствии с пунктом 4 статьи 31 части первой Налогового кодекса Российской Федерации (Собрание законодательства Российской Федерации, 1998, N 31, ст. 3824; 2018, N 32 (ч. 2), ст. 5127), пунктом 5 статьи 226, статьей 230 части второй Налогового кодекса Российской Федерации (Собрание законодательства Российской Федерации, 2000, N 32, ст. 3340; 2018, N 32 (ч. 2), ст. 5127), подпунктами 5.9.9 и 5.9.10 пункта 5 Положения о Федеральной налоговой службе, утвержденного постановлением Правительства Российской Федерации от 30.09.2004 N 506 (Собрание законодательства Российской Федерации, 2004, N 40, ст. 3961; 2018, N 26, ст. 3847), приказываю:

1. Утвердить:

1.1. Форму сведений о доходах физических лиц и суммах налога на доходы физических лиц "Справка о доходах и суммах налога физического лица" (форма 2-НДФЛ) согласно приложению N 1 к настоящему приказу;

1.2. Порядок заполнения формы сведений о доходах физических лиц и суммах налога на доходы физических лиц "Справка о доходах и суммах налога физического лица" (форма 2-НДФЛ) согласно приложению N 2 к настоящему приказу;

1.3. Формат представления сведений о доходах физических лиц и суммах налога на доходы физических лиц "Справка о доходах и суммах налога физического лица" (форма 2-НДФЛ) в электронной форме согласно приложению N 3 к настоящему приказу;

1.4. Порядок представления в налоговые органы сведений о доходах физических лиц и суммах налога на доходы физических лиц и сообщения о невозможности удержания налога, о суммах дохода, с которого не удержан налог, и сумме неудержанного налога на доходы физических лиц согласно приложению N 4 к настоящему приказу;

1.5. Форму справки о полученных физическими лицами доходах и удержанных суммах налога на доходы физических лиц "Справка о доходах и суммах налога физического лица", которая выдается в соответствии с пунктом 3 статьи 230 Налогового кодекса Российской Федерации, согласно приложению N 5 к настоящему приказу.

2. Установить, что сообщение о невозможности удержания налога, о суммах дохода, с которого не удержан налог, и сумме неудержанного налога на доходы физических лиц в соответствии с пунктом 5 статьи 226 Налогового кодекса Российской Федерации, а также сообщение о невозможности удержания суммы налога на доходы физических лиц в соответствии с пунктом 14 статьи 226.1 Налогового кодекса Российской Федерации представляются по форме, утвержденной подпунктом 1.1 пункта 1 настоящего приказа.

3. Признать утратившими силу:

приказ Федеральной налоговой службы от 30.10.2015 N ММВ-7-11/485@ "Об утверждении формы сведений о доходах физического лица, порядка заполнения и формата ее представления в электронной форме" (зарегистрирован Министерством юстиции Российской Федерации 25.11.2015, регистрационный номер 39848);

приказ Федеральной налоговой службы от 17.01.2018 N ММВ-7-11/19@ "О внесении изменений в приложения к приказу Федеральной налоговой службы от 30.10.2015 N ММВ-7-11/485 @" (зарегистрирован Министерством юстиции Российской Федерации 30.01.2018, регистрационный номер 49816);

приказ Федеральной налоговой службы от 16.09.2011 N ММВ-7-3/576@ "Об утверждении Порядка представления в налоговые органы сведений о доходах физических лиц и сообщений о невозможности удержания налога и сумме налога на доходы физических лиц" (зарегистрирован Министерством юстиции Российской Федерации 21.10.2011, регистрационный номер 22107);

приказ Федеральной налоговой службы от 08.12.2014 N ММВ-7-11/617@ "О внесении изменений в Порядок представления в налоговые органы сведений о доходах физических лиц и сообщений о невозможности удержания налога и сумме налога на доходы физических лиц, утвержденный приказом ФНС России от 16 сентября 2011г. N ММВ-7-3/576@" (зарегистрирован Министерством юстиции Российской Федерации 31.12.2014, регистрационный номер 35526).

4. Настоящий приказ вступает в силу с 01.01.2019 и применяется начиная с представления сведений о доходах физических лиц и суммах налога на доходы физических лиц за налоговый период 2018 года.

5. Контроль за исполнением настоящего приказа возложить на заместителя руководителя Федеральной налоговой службы, координирующего методологическое обеспечение работы налоговых органов по вопросам исчисления, полноты и своевременности внесения в соответствующий бюджет налога на доходы физических лиц.

Руководитель
Федеральной налоговой службы
М.В. МИШУСТИН

Приложение N 1
к приказу ФНС России
от 02.10.2018 г. N ММВ-7-11/566@

                    ИНН          
                                                         
    3991   0011     КПП               Стр.      
Форма по КНД 1151078 Форма 2-НДФЛ

СПРАВКА О ДОХОДАХ И СУММАХ НАЛОГА ФИЗИЧЕСКОГО ЛИЦА

Номер             Отчетный         Признак   Номер         Представляется в      
справки             год                   корректировки   налоговый орган (код)        
                                                                               
                                                                             
                                                                               
                                                                             
                                                                               
                                                                             
(наименование налогового агента)
                                                                               
Форма реорганизации         ИНН/КПП реорганизованной                       /                
(ликвидация) (код)       организации                                          
                                                                               
Код по ОКТМО                       Телефон                                    
                                                                               
Раздел 1. Данные о физическом лице - получателе дохода   ИНН в Российской Федерации                        
                                                                               
Фамилия                                                                    
                                                                               
Имя                                                                    
                                                                               
Отчество <*>                                                                    
                                                                               
Статус налогоплательщика         Дата рождения     .     .               Гражданство (код страны)    
                                                                               
Код вида документа, удостоверяющего личность       Серия и номер                                      
                                                                               
Раздел 2. Общие суммы дохода и налога по итогам налогового периода                       Ставка налога    
                                                                               
Общая сумма                               .     Сумма фиксированных                    
дохода                                     авансовых платежей                      
                                                                               
Налоговая                               .     Сумма налога                    
база                                     перечисленная                      
                                                                               
Сумма налога                         Сумма налога, излишне удержанная                    
исчисленная                       налоговым агентом                                
                                                                               
Сумма налога                         Сумма налога, не удержанная налоговым                    
удержанная                       агентом                                    
                                                                               
Раздел 3. Стандартные, социальные и имущественные налоговые вычеты                                
                                                                               
Код вычета   Сумма вычета       Код вычета   Сумма вычета                  
                      .                                 .                    
                                                                               
                      .                                 .                    
                                                                               
                      .                                 .                    
                                                                               
Код вида уведомления                     Номер уведомления                              
                                                                               
Дата выдачи уведомления     .     .                 Код налогового органа, выдавшего уведомления        
                                                                               
Достоверность и полноту сведений, указанных в настоящей Справке, подтверждаю:
                                                                               
    1 - налоговый агент, правопреемник налогового агента                            
      2 - представитель налогового агента, представитель правопреемника налогового агента                          
                                                                               
                                                                             
                                                                               
                                                                             
                                                                               
                                                                             
(фамилия, имя, отчество <*>)
                                                                               
Наименование и реквизиты документа, подтверждающего полномочия представителя налогового агента (правопреемника налогового агента)
                                                                               
                                                                             
                                                                               
Подпись               Дата     .     .                                        
                                                                               

<*> отчество указывается при наличии.
                                                                               
                                                                               
                    ИНН          
                                                         
    3991   0028     КПП               Стр.      

Приложение. Сведения о доходах и соответствующих вычетах по месяцам налогового периода

        Номер справки               Отчетный год           Ставка налога    
                                                                     
Месяц           Код дохода / Код вычета     Сумма дохода / Сумма вычета  
                                                            .      
                                                                     
                                                            .      
                                                                     
                                                            .      
                                                                     
                                                            .      
                                                                     
                                                            .      
                                                                     
                                                            .      
                                                                     
                                                            .      
                                                                     
                                                            .      
                                                                     
                                                            .      
                                                                     
                                                            .      
                                                                     
                                                            .      
                                                                     
                                                            .      
                                                                     
                                                            .      
                                                                     
                                                            .      
                                                                     
                                                            .      
                                                                     
                                                            .      
                                                                     
                                                            .      
                                                                     
                                                            .      
                                                                     
                                                            .      
                                                                     
                                                            .      
                                                                     
                                                            .      
                                                                     
                                                            .      
                                                                     
                                                            .      
                                                                     
                                                            .      
                                                                     
                                                            .      
                                                                     
                                                            .      
                                                                     
                                                            .      
                                                                     
                                                            .      
                                                                     
                                                            .      
                                                                     
                                                            .      
                                                                     
                                                                     
Достоверность и полноту сведений, указанных на данной странице, подтверждаю:
                                                                     
                          (подпись)             (дата)                  
                                                                     
                                                                     

Приложение N 2
к приказу ФНС России
от 02.10.2018 г. N ММВ-7-11/566@

ПОРЯДОК ЗАПОЛНЕНИЯ ФОРМЫ СВЕДЕНИЙ О ДОХОДАХ ФИЗИЧЕСКИХ ЛИЦ И СУММАХ НАЛОГА НА ДОХОДЫ ФИЗИЧЕСКИХ ЛИЦ "СПРАВКА О ДОХОДАХ И СУММАХ НАЛОГА ФИЗИЧЕСКОГО ЛИЦА" (ФОРМА 2-НДФЛ)

I. Общие положения

1.1. Сведения о доходах физических лиц и суммах налога на доходы физических лиц и сообщения о невозможности удержать налог, о суммах дохода, с которого не удержан налог, и сумме неудержанного налога на доходы физических лиц представляются налоговыми агентами по форме 2-НДФЛ "Справка о доходах и суммах налога физического лица" (далее - Справка) за налоговый период.

Форма Справки состоит из общей части, раздела 1 "Данные о физическом лице - получателе дохода" (далее - Раздел 1), раздела 2 "Общие суммы дохода и налога по итогам налогового периода" (далее - Раздел 2), раздела 3 "Стандартные, социальные и имущественные налоговые вычеты" (далее - Раздел 3), поля "Достоверность и полноту сведений, указанных в настоящей Справке, подтверждаю", а также Приложения "Сведения о доходах и соответствующих вычетах по месяцам налогового периода".

1.2. Форма Справки заполняется налоговым агентом на основании данных, содержащихся в регистрах налогового учета.

1.3. Не допускается исправление ошибок с помощью корректирующего или иного аналогичного средства.

1.4. Не допускается двусторонняя печать формы Справки на бумажном носителе и скрепление листов Справки, приводящее к порче бумажного носителя.

1.5. При заполнении формы Справки используются чернила черного, фиолетового или синего цвета.

1.6. Каждому показателю формы Справки соответствует одно поле, состоящее из определенного количества знакомест. В каждом поле указывается только один показатель.

Исключение составляют показатели, значением которых являются дата или десятичная дробь. Для указания даты используются по порядку три поля: день (поле из двух знакомест), месяц (поле из двух знакомест) и год (поле из четырех знакомест), разделенные знаком "." ("точка"). Для десятичной дроби используются два поля, разделенные знаком "точка". Первое поле соответствует целой части десятичной дроби, второе - дробной части десятичной дроби.

1.7. Заполнение полей формы Справки значениями текстовых, числовых, кодовых показателей осуществляется слева направо, начиная с первого (левого) знакоместа.

1.8. Не допускается заполнение Справки отрицательными числовыми значениями.

1.9. При заполнении полей формы Справки с использованием программного обеспечения значения числовых показателей выравниваются по правому (последнему) знакоместу.

1.10. Заполнение текстовых полей формы Справки осуществляется заглавными печатными символами.

1.11. В случае отсутствия какого-либо показателя, во всех знакоместах соответствующего поля проставляется прочерк. Прочерк представляет собой прямую линию, проведенную посередине знакомест по всей длине поля.

1.12. В случае если для указания какого-либо показателя не требуется заполнение всех знакомест соответствующего поля, то в незаполненных знакоместах в правой части поля проставляется прочерк.

1.13. При подготовке Справки с использованием программного обеспечения при распечатке на принтере допускается отсутствие обрамления знакомест и прочерков для незаполненных знакомест. Расположение и размеры значений реквизитов не должны изменяться. Печать знаков выполняется шрифтом Courier New высотой 16 - 18 пунктов.

1.14. При заполнении формы Справки используются коды видов доходов налогоплательщика, коды видов вычетов налогоплательщика, коды видов документов, удостоверяющих личность налогоплательщика (приложение N 1 к настоящему Порядку) и коды форм реорганизации и код ликвидации организации (приложение N 2 к настоящему Порядку).

1.15. Справки в электронной форме формируются в соответствии с форматом представления сведений о доходах физических лиц и суммах налога на доходы физических лиц по форме 2-НДФЛ "Справка о доходах и суммах налога физического лица" (на основе XML) (Приложение N 3 к настоящему приказу).

1.16. При отсутствии значения по суммовым показателям указывается ноль ("0").

1.17. В форме Справки заполняются все реквизиты и суммовые показатели, если иное не предусмотрено настоящим Порядком.

1.18. Справка о доходах физического лица, которому налоговым агентом был произведен перерасчет налога на доходы физических лиц за предшествующие налоговые периоды в связи с уточнением его налоговых обязательств, оформляется в виде корректирующей Справки.

1.19. В случае если налоговый агент начислял физическому лицу в течение налогового периода доходы, облагаемые по разным ставкам налога, Разделы 1, 2 и 3 (при необходимости), а также Приложение "Сведения о доходах и соответствующих вычетах по месяцам налогового периода" заполняются для каждой из ставок.

1.20. В форме аннулирующей Справки заполняется заголовок, а также показатели Раздела 1, указанные в представленной ранее Справке. Разделы 2 и 3, а также Приложение "Сведения о доходах и соответствующих вычетах по месяцам налогового периода" формы Справки не заполняются.

1.21. Страницы Справки имеют сквозную нумерацию. Порядковый номер страницы записывается в определенном для нумерации поле слева направо, начиная с первого (левого) знакоместа, например, для первой страницы - "001", для двенадцатой - "012".

1.22. В случае если Справка не может быть заполнена на одной странице, заполняется необходимое количество страниц, располагающихся до Приложения "Сведения о доходах и соответствующих вычетах по месяцам налогового периода".

1.23. На второй и последующих страницах, заполняемых при необходимости, в поле "Стр." формы Справки указывается номер страницы Справки, заполняются поля "ИНН", "КПП", "Номер справки", "Отчетный год", "Признак", "Номер корректировки", "Представляется в налоговый орган (код)", а также иные необходимые поля Справки. Остальные поля Справки заполняются прочерками.

1.24. В поле "Достоверность и полноту сведений, указанных в настоящей Справке, подтверждаю" указывается цифра:

1 - если Справку представляет налоговый агент (правопреемник налогового агента);

2 - если Справку представляет представитель налогового агента (правопреемника налогового агента).

1.25. В полях "фамилия, имя, отчество" и "подпись" указываются фамилия, имя, отчество (при наличии) уполномоченного лица, представившего Справку, и его подпись.

1.26. Поле "Наименование и реквизиты документа, подтверждающего полномочия представителя налогового агента (правопреемника налогового агента)" заполняется в случае представления Справки представителем налогового агента (правопреемника налогового агента).

II. Заполнение общей части формы Справки

2.1. В полях "ИНН" и "КПП" указывается: для налоговых агентов - организаций - идентификационный номер налогового агента (ИНН) и код причины постановки на учет (КПП) по месту нахождения организации согласно Свидетельству о постановке на учет в налоговом органе; для налоговых агентов - физических лиц указывается только ИНН в соответствии со Свидетельством о постановке на учет в налоговом органе физического лица по месту жительства на территории Российской Федерации.

2.2. В случае если Справка представляется организацией, имеющей обособленные подразделения, в данном поле после ИНН указывается КПП по месту нахождения организации по месту нахождения ее обособленного подразделения.

2.3. В случае если Справка представляется правопреемником налогового агента, в данном поле указывается идентификационный номер правопреемника налогового агента (ИНН) и код причины постановки на учет (КПП) по месту нахождения организации согласно Свидетельству о постановке на учет в налоговом органе.

2.4. В поле "Номер справки" указывается уникальный порядковый номер Справки в отчетном налоговом периоде, присваиваемый налоговым агентом.

2.5. При представлении корректирующей либо аннулирующей Справки налоговым агентом взамен ранее представленной в поле "Номер справки" указывается номер ранее представленной Справки. При представлении корректирующей либо аннулирующей Справки правопреемником налогового агента взамен ранее представленной Справки налогового агента в поле "Номер справки" указывается номер ранее представленной Справки налоговым агентом.

2.6. В поле "Отчетный год" указывается налоговый период, за который составляется Справка.

2.7. В поле "Признак" проставляется:

цифра 1 - если Справка представляется в соответствии с пунктом 2 статьи 230 Налогового кодекса Российской Федерации (далее - Кодекс) налоговым агентом;

цифра 2 - если Справка представляется в соответствии с пунктом 5 статьи 226 и (или) пунктом 14 статьи 226.1 Кодекса налоговым агентом;

цифра 3 - если Справка представляется в соответствии с пунктом 2 статьи 230 Кодекса правопреемником налогового агента;

цифра 4 - если Справка представляется в соответствии с пунктом 5 статьи 226 и (или) пунктом 14 статьи 226.1 Кодекса правопреемником налогового агента.

2.8. В поле "Номер корректировки":

при составлении первичной Справки проставляется "00";

при составлении корректирующей Справки взамен ранее представленной указывается соответствующий номер корректировки (например, "01", "02" и так далее);

при составлении аннулирующей Справки взамен ранее представленной проставляется цифра "99".

2.9. В поле "Представляется в налоговый орган (код)" указывается четырехзначный код налогового органа, в который налоговый агент представляет Справку.

2.10. В поле "наименование налогового агента" при представлении Справки налоговым агентом юридическим лицом либо обособленным подразделением юридического лица указывается сокращенное наименование (в случае отсутствия - полное наименование) организации согласно ее учредительным документам.

В случае представления Справки правопреемником реорганизованной организации в поле "наименование налогового агента" указывается наименование реорганизованной организации либо обособленного подразделения реорганизованной организации.

В случае представления Справки физическим лицом, признаваемым налоговым агентом, в поле "наименование налогового агента" указывается полностью, без сокращений, фамилия, имя, отчество (при наличии) в соответствии с документом, удостоверяющим его личность. В случае двойной фамилии слова пишутся через дефис.

2.11. В поле "Форма реорганизации (ликвидация) (код)" указывается код в соответствии с приложением N 2 к настоящему Порядку.

В поле "ИНН/КПП реорганизованной организации" указывается соответственно ИНН и КПП реорганизованной организации или обособленного подразделения реорганизованной организации.

В случае если представляемая в налоговый орган Справка не является Справкой за реорганизованную организацию, то поля "Форма реорганизации (ликвидация) (код)" и "ИНН/КПП реорганизованной организации" не заполняются.

Поле "Форма реорганизации (ликвидация) (код)" обязательно для заполнения при заполнении поля "Признак" значением "3" или "4".

2.12. Поле "ИНН/КПП реорганизованной организации" обязательно для заполнения при заполнении поля "Признак" значением "3" или "4" и при заполнении поля "Форма реорганизации (ликвидация) (код)" значением, отличным от "0".

2.13. В поле "Код по ОКТМО" указывается код муниципального образования, на территории которого находится организация или обособленное подразделение организации.

Коды по ОКТМО содержатся в "Общероссийском классификаторе территорий муниципальных образований" ОК 033-2013 (ОКТМО). При заполнении показателя "Код по ОКТМО", под который отводится одиннадцать знакомест, в свободных знакоместах справа от значения кода в случае, если код ОКТМО имеет восемь знаков, никакие символы не проставляются.

Индивидуальные предприниматели, нотариусы, занимающиеся частной практикой, адвокаты, учредившие адвокатские кабинеты, и другие лица, занимающиеся в установленном законодательством Российской Федерации порядке частной практикой и признаваемые налоговыми агентами, указывают код по ОКТМО по месту жительства.

Индивидуальные предприниматели, признаваемые налоговыми агентами, которые состоят на учете по месту осуществления деятельности в связи с применением системы налогообложения в виде единого налога на вмененный доход для отдельных видов деятельности и (или) патентной системы налогообложения, в отношении своих наемных работников указывают код по ОКТМО по месту своего учета в связи с осуществлением такой деятельности.

Правопреемник налогового агента указывает код по ОКТМО по месту нахождения реорганизованной организации или обособленного подразделения реорганизованной организации.

2.14. В поле "Телефон" указывается телефонный код города и номер контактного телефона налогового агента, по которому, в случае необходимости, может быть получена справочная информация, касающаяся налогообложения доходов физических лиц, а также учетных данных этого налогового агента.

III. Заполнение Раздела 1 "Данные о физическом лице - получателе дохода"

3.1. В Разделе 1 указываются данные о физическом лице.

3.2. В поле "ИНН в Российской Федерации" указывается идентификационный номер налогоплательщика - физического лица, подтверждающий постановку данного физического лица на учет в налоговом органе Российской Федерации. При отсутствии у налогового агента информации об ИНН физического лица - получателя дохода данный реквизит не заполняется.

3.3. В полях "Фамилия", "Имя", "Отчество" указывается фамилия, имя и отчество физического лица - налогоплательщика, без сокращений, в соответствии с документом, удостоверяющим личность. Отчество может отсутствовать, если оно не указано в документе, удостоверяющем личность налогоплательщика.

3.4. Для иностранных граждан фамилию, имя и отчество допускается указывать буквами латинского алфавита.

3.5. В поле "Статус налогоплательщика" указывается код статуса налогоплательщика:

цифра "1" - если налогоплательщик является налоговым резидентом Российской Федерации (кроме налогоплательщиков, осуществляющих трудовую деятельность по найму в Российской Федерации на основании патента);

цифра "2" - если налогоплательщик не является налоговым резидентом Российской Федерации;

цифра "3" - если налогоплательщик - высококвалифицированный специалист не является налоговым резидентом Российской Федерации;

цифра "4" - если налогоплательщик участник Государственной программы по оказанию содействия добровольному переселению в Российскую Федерацию соотечественников, проживающих за рубежом (член экипажа судна, плавающего под Государственным флагом Российской Федерации), не является налоговым резидентом Российской Федерации;

цифра "5" - если налогоплательщик - иностранный гражданин (лицо без гражданства) признан беженцем или получивший временное убежище на территории Российской Федерации, не является налоговым резидентом Российской Федерации;

цифра "6" - если налогоплательщик - иностранный гражданин, осуществляет трудовую деятельность по найму в Российской Федерации на основании патента.

3.6. В поле "Дата рождения" указывается дата рождения (число, порядковый номер месяца, год) путем последовательной записи данных арабскими цифрами.

3.7. В поле "Гражданство (код страны)" указывается числовой код страны, гражданином которой является налогоплательщик. Код страны указывается согласно Общероссийскому классификатору стран мира (ОКСМ).

При отсутствии у налогоплательщика гражданства в поле "Код страны" указывается код страны, выдавшей документ, удостоверяющий его личность.

3.8. В поле "Код документа, удостоверяющего личность" указывается код вида документа, удостоверяющего личность, в соответствии с приложением N 1 к настоящему Порядку.

3.9. В поле "Серия и номер" указываются реквизиты документа, удостоверяющего личность налогоплательщика, соответственно, серия и номер документа, знак "N" не проставляется.

IV. Заполнение Раздела 2 "Общие суммы дохода и налога по итогам налогового периода"

4.1. В Разделе 2 отражаются общие суммы начисленного и фактически полученного дохода, исчисленного, удержанного и перечисленного налога на доходы физических лиц по соответствующей ставке, указанной в поле "Ставка налога" раздела 2.

4.2. В случае выплаты в течение налогового периода доходов физическому лицу - получателю доходов, облагаемых по разным ставкам, заполняется необходимое количество страниц формы Справки.

На второй и последующих страницах формы Справки заполняются поля "ИНН", "КПП", "Номер справки", "Отчетный год", "Признак", "Номер корректировки", "Представляется в налоговый орган (код)", Раздел 2 и при необходимости Раздел 3. Остальные поля формы Справки заполняются прочерками.

4.3. В поле "Общая сумма дохода" указывается общая сумма начисленного и фактически полученного дохода, без учета вычетов, указанных в разделе 3 и в Приложении "Сведения о доходах и соответствующих вычетах по месяцам налогового периода".

4.4. В поле "Налоговая база" указывается налоговая база, с которой исчислен налог. Показатель, указываемый в данном поле, соответствует сумме дохода,

отраженной в поле "Общая сумма дохода", уменьшенной на сумму вычетов, отраженных в Разделе 3 и в Приложении "Сведения о доходах и соответствующих вычетах по месяцам налогового периода".

В случае если сумма вычетов, отраженных в Разделе 3 и в Приложении "Сведения о доходах и соответствующих вычетах по месяцам налогового периода", превышает общую сумму дохода, в поле "Налоговая база" указывается цифры "0.00".

4.5. В поле "Сумма налога исчисленная" указывается общая сумма налога исчисленная.

4.6. В поле "Сумма налога удержанная" указывается общая сумма налога удержанная.

4.7. В поле "Сумма фиксированных авансовых платежей" отражается сумма фиксированных авансовых платежей, принимаемая к уменьшению суммы исчисленного налога.

4.8. В поле "Сумма налога перечисленная" указывается общая сумма перечисленного налога.

4.9. В поле "Сумма налога, излишне удержанная налоговым агентом" указывается не возвращенная налоговым агентом излишне удержанная сумма налога, а также сумма переплаты налога, образовавшаяся в связи с изменением налогового статуса налогоплательщика в налоговом периоде.

4.10. В поле "Сумма налога, не удержанная налоговым агентом" указывается исчисленная сумма налога, которую налоговый агент не удержал в налоговом периоде.

4.11. При заполнении формы Справки с признаком 2 или 4:

в поле "Общая сумма дохода" указывается сумма начисленного и фактически полученного дохода, с которой не удержан налог налоговым агентом, отраженная в Приложении "Сведения о доходах и соответствующих вычетах по месяцам налогового периода";

в поле "Сумма налога исчисленная" указывается сумма налога исчисленная, но не удержанная;

в полях "Сумма налога удержанная", "Сумма налога перечисленная" и "Сумма налога, излишне удержанная налоговым агентом" указывается ноль ("0");

в поле "Сумма налога, не удержанная налоговым агентом" указывается исчисленная сумма налога, которую налоговый агент не удержал в налоговом периоде.

V. Заполнение Раздела 3 "Стандартные, социальные и имущественные налоговые вычеты"

5.1. В Разделе 3 отражаются сведения о предоставляемых налоговым агентом стандартных, социальных и имущественных налоговых вычетах, а также о соответствующих уведомлениях, выданных налоговым органом.

5.2. В поле "Код вычета" указывается код вычета, выбираемый в соответствии с "Кодами видов вычетов налогоплательщика" <*>.

<*> Пункт 1 статьи 230 Налогового кодекса Российской Федерации

5.3. В поле "Сумма вычета" указываются суммы вычетов, соответствующие указанному коду.

5.4. При предоставлении налогоплательщику в течение налогового периода вычетов, соответствующих разным кодам, заполняется необходимое количество полей "Код вычета" и "Сумма вычета".

В случае если количество предоставленных в течение налогового периода вычетов превышает количество отведенных для их заполнения полей, налоговым агентом заполняется необходимое количество страниц формы Справки. На последующих листах Справки заполняются поля "ИНН", "КПП", "Стр.", "Номер справки", "Отчетный год", "Признак", "Номер корректировки", "Представляется в налоговый орган (код)", "наименование налогового агента", "Код вычета", "Сумма вычета". Остальные поля заполняются прочерками.

При непредставлении налогоплательщику в течение налогового периода вычетов по доходам, облагаемым по соответствующей ставке, поля "Код вычета" и "Сумма вычета" не заполняются.

5.5. В поле "Код вида уведомления" указывается:

цифра "1" - если налогоплательщику выдано Уведомление, подтверждающее право на имущественный налоговый вычет;

цифра "2" - если налогоплательщику выдано Уведомление, подтверждающее право на социальный налоговый вычет;

цифра "3" - если налоговому агенту выдано Уведомление, подтверждающее право на уменьшение налога на фиксированные авансовые платежи.

5.6. В полях "Номер уведомления", "Дата выдачи уведомления", "Код налогового органа, выдавшего уведомление" заполняются номер и дата уведомления, а также код налогового органа, выдавшего уведомление.

5.7. В случае если уведомления получены неоднократно, налоговым агентом заполняется необходимое количество страниц формы Справки.

На последующих листах Справки заполняются поля "ИНН", "КПП", "Стр.", "Номер справки", "Отчетный год", "Признак", "Номер корректировки", "Представляется в налоговый орган (код)", "Код вида уведомления", "Номер уведомления", "Дата выдачи уведомления" и "Код налогового органа, выдавшего уведомление". Остальные поля заполняются прочерками.

При отсутствии уведомлений поля "Код вида уведомления", "Номер уведомления", "Дата выдачи уведомления" и "Код налогового органа, выдавшего уведомление" не заполняются.

VI. Заполнение Приложения "Сведения о доходах и соответствующих вычетах по месяцам налогового периода"

6.1. В Приложении "Сведения о доходах и соответствующих вычетах по месяцам налогового периода" (далее - Приложение к справке) указываются сведения о доходах, начисленных и фактически полученных физическим лицом в денежной и натуральной формах, а также в виде материальной выгоды, по месяцам налогового периода и соответствующих вычетов, по каждой ставке налога.

6.2. При заполнении формы Справки с признаком 1 или 3 в Приложении к справке указываются в соответствующих полях порядковые номера месяцев, коды доходов, суммы всех начисленных и фактически полученных доходов.

6.3. При заполнении формы Справки с признаком 2 или 4 в Приложении к справке указывается сумма фактически полученного дохода, с которой не удержан налог налоговым агентом.

6.4. Стандартные, социальные и имущественные налоговые вычеты в Приложении к справке не отражаются.

6.5. В полях "Номер справки", "Отчетный год" и "Ставка налога" указываются соответствующие номер справки, отчетный год и ставка налога, с применением которой исчислены суммы налога, отраженные на соответствующем листе Справки.

6.6. В поле "Месяц" в хронологическом порядке указывается порядковый номер месяца налогового периода, за который был начислен и фактически получен доход.

6.7. В поле "Код дохода" указывается код дохода, выбираемый в соответствии с "Кодами видов доходов налогоплательщика" <**>.

6.8. В поле "Сумма дохода" отражается вся сумма начисленного и фактически полученного дохода по указанному коду дохода.

6.9. По соответствующим видам доходов, в отношении которых предусмотрены соответствующие вычеты, или которые подлежат налогообложению не в полном размере, указывается код вычета, выбираемый в соответствии с "Кодами видов вычетов налогоплательщика" <**>.

6.10. В поле "Код вычета" указывается код вычета, выбираемый в соответствии с "Кодами видов вычетов налогоплательщика" <**>. Код вычета указывается при наличии суммы соответствующего вычета.

<**> Пункт 1 статьи 230 Налогового кодекса Российской Федерации

6.11. В поле "Сумма вычета" отражается сумма вычета, которая не должна превышать сумму дохода, указанную в соответствующей графе "Сумма дохода".

6.12. По доходам, особенности налогообложения которых определяются в соответствии со статьями 214.1, 214.3, 214.4 Кодекса, в отношении одного кода дохода может быть указано несколько кодов вычетов. В этом случае первый код вычета и сумма вычета указывается ниже соответствующего кода дохода, а остальные коды вычетов и суммы вычетов указываются в соответствующих графах строками ниже. Поля "Месяц", "Код дохода" и "Сумма дохода" напротив таких кодов вычетов и сумм вычетов заполняются прочерками.

Приложение N 1
к Порядку заполнения формы сведений о
доходах физических лиц и суммах налога на
доходы физических лиц "Справка о доходах и
суммах налога физического лица" (форма 2- НДФЛ),
утвержденному приказом ФНС России
от 02.10.2018 г. N ММВ-7-11/566@

КОДЫ ВИДОВ ДОКУМЕНТОВ, УДОСТОВЕРЯЮЩИХ ЛИЧНОСТЬ НАЛОГОПЛАТЕЛЬЩИКА

Код Наименование документа
21 Паспорт гражданина Российской Федерации
03 Свидетельство о рождении
07 Военный билет
08 Временное удостоверение, выданное взамен военного билета
10 Паспорт иностранного гражданина
11 Свидетельство о рассмотрении ходатайства о признании лица беженцем на территории Российской Федерации по существу
12 Вид на жительство в Российской Федерации
13 Удостоверение беженца
14 Временное удостоверение личности гражданина Российской Федерации
15 Разрешение на временное проживание в Российской Федерации
19 Свидетельство о предоставлении временного убежища на территории Российской Федерации
22 Загранпаспорт гражданина Российской Федерации
23 Свидетельство о рождении, выданное уполномоченным органом иностранного государства
24 Удостоверение личности военнослужащего Российской Федерации
27 Военный билет офицера запаса
91 Иные документы <*>

<*> Документы, признаваемые в соответствии с законодательством Российской Федерации или в соответствии с международными договорами Российской Федерации в качестве документов, удостоверяющих личность налогоплательщика.

Приложение N 2
к Порядку заполнения формы сведений о
доходах физических лиц и суммах налога на
доходы физических лиц "Справка о доходах и
суммах налога физического лица" (форма 2- НДФЛ),
утвержденному приказом ФНС России
от 02.10.2018 г. N ММВ-7-11/566@

КОДЫ ФОРМ РЕОРГАНИЗАЦИИ И КОД ЛИКВИДАЦИИ ОРГАНИЗАЦИИ

Код Наименование
1 Преобразование
2 Слияние
3 Разделение
5 Присоединение
6 Разделение с одновременным присоединением
0 Ликвидация

Приложение N 3
к приказу ФНС России
от 02.10.2018 г. N ММВ-7-11/566@

ФОРМАТ ПРЕДСТАВЛЕНИЯ СВЕДЕНИЙ О ДОХОДАХ ФИЗИЧЕСКИХ ЛИЦ И СУММАХ НАЛОГА НА ДОХОДЫ ФИЗИЧЕСКИХ ЛИЦ "СПРАВКА О ДОХОДАХ И СУММАХ НАЛОГА ФИЗИЧЕСКОГО ЛИЦА" (ФОРМА 2-НДФЛ) В ЭЛЕКТРОННОЙ ФОРМЕ

I. ОБЩИЕ СВЕДЕНИЯ

1. Настоящий формат описывает требования к XML файлам (далее - файл обмена) передачи в электронной форме справки о доходах и суммах налога физического лица (форма 2-НДФЛ) в налоговые органы.

2. Номер версии настоящего формата 5.06, часть CCCXCIX.

II. ОПИСАНИЕ ФАЙЛА ОБМЕНА

3. Имя файла обмена должно иметь следующий вид:

R_T_A_K_O_GGGGMMDD_N, где:

R_T- префикс, принимающий значение NO_NDFL2;

А_К - идентификатор получателя информации, где: А - идентификатор получателя, которому направляется файл обмена, К - идентификатор конечного получателя, для которого предназначена информация из данного файла обмена <1>. Каждый из идентификаторов (А и К) имеет вид для налоговых органов - четырехразрядный код налогового органа;

<1> Передача файла от отправителя к конечному получателю (К) может осуществляться в несколько этапов через другие налоговые органы, осуществляющие передачу файла на промежуточных этапах, которые обозначаются идентификатором А. В случае передачи файла от отправителя к конечному получателю при отсутствии налоговых органов, осуществляющих передачу на промежуточных этапах, значения идентификаторов А и К совпадают.

О - идентификатор отправителя информации, имеет вид:

для организаций - девятнадцатиразрядный код (идентификационный номер налогоплательщика (далее - ИНН) и код причины постановки на учет (далее - КПП) организации (обособленного подразделения);

для физических лиц - двенадцатиразрядный код (ИНН физического лица, при наличии. При отсутствии ИНН - последовательность из двенадцати нулей);

GGGG - год формирования передаваемого файла, ММ - месяц, DD - день;

N - идентификационный номер файла (длина - от 1 до 36 знаков. Идентификационный номер файла должен обеспечивать уникальность файла).

Расширение имени файла - xml. Расширение имени файла может указываться как строчными, так и прописными буквами.

Параметры первой строки файла обмена

Первая строка XML файла должна иметь следующий вид:

<?xml version ="1.0" encoding =" windows-1251"?>

Имя файла, содержащего XML схему файла обмена, должно иметь следующий вид:

NO_NDFL2_1_399_00_05_06_xx , где хх - номер версии схемы.

Расширение имени файла - xsd.

XML схема файла обмена приводится отдельным файлом и размещается на сайте Федеральной налоговой службы.

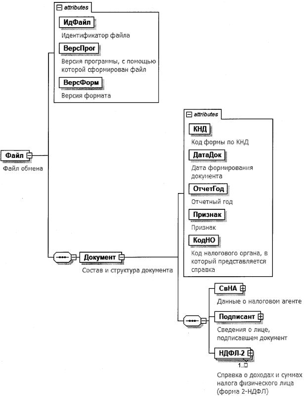
4. Логическая модель файла обмена представлена в виде диаграммы структуры файла обмена на рисунке 1 настоящего формата. Элементами логической модели файла обмена являются элементы и атрибуты XML файла. Перечень структурных элементов логической модели файла обмена и сведения о них приведены в таблицах 4.1 - 4.19 настоящего формата.

Для каждого структурного элемента логической модели файла обмена приводятся следующие сведения:

наименование элемента. Приводится полное наименование элемента <2>;

<2> В строке таблицы могут быть описаны несколько элементов, наименования которых разделены символом "|". Такая форма записи применяется при наличии в файле обмена только одного элемента из описанных в этой строке.

сокращенное наименование (код) элемента. Приводится сокращенное наименование элемента. Синтаксис сокращенного наименования должен удовлетворять спецификации XML;

признак типа элемента. Может принимать следующие значения: "С" - сложный элемент логической модели (содержит вложенные элементы), "П" - простой элемент логической модели, реализованный в виде элемента XML файла, "А" - простой элемент логической модели, реализованный в виде атрибута элемента XML файла. Простой элемент логической модели не содержит вложенные элементы;

формат элемента. Формат элемента представляется следующими условными обозначениями: Т - символьная строка; N - числовое значение (целое или дробное).

Формат символьной строки указывается в виде T(n-k) или Т(=k), где: n - минимальное количество знаков, k - максимальное количество знаков, символ "-" - разделитель, символ "=" означает фиксированное количество знаков в строке. В случае, если минимальное количество знаков равно 0, формат имеет вид Т(0-k). В случае, если максимальное количество знаков неограничено, формат имеет вид Т(n-).

Формат числового значения указывается в виде N(m.k), где: m - максимальное количество знаков в числе, включая знак (для отрицательного числа), целую и дробную часть числа без разделяющей десятичной точки, k - максимальное число знаков дробной части числа. Если число знаков дробной части числа равно 0 (то есть число целое), то формат числового значения имеет вид N(m).

Для простых элементов, являющихся базовыми в XML, например, элемент с типом "date", поле "Формат элемента" не заполняется. Для таких элементов в поле "Дополнительная информация" указывается тип базового элемента;

признак обязательности элемента определяет обязательность наличия элемента (совокупности наименования элемента и его значения) в файле обмена. Признак обязательности элемента может принимать следующие значения: "О" - наличие элемента в файле обмена обязательно; "Н" - наличие элемента в файле обмена необязательно, то есть элемент может отсутствовать. Если элемент принимает ограниченный перечень значений (по классификатору, кодовому словарю и тому подобному), то признак обязательности элемента дополняется символом "К". Например, "ОК". В случае, если количество реализаций элемента может быть более одной, то признак обязательности элемента дополняется символом "М". Например, "НМ" или "ОКМ".

К вышеперечисленным признакам обязательности элемента может добавляться значение "У" в случае описания в XML схеме условий, предъявляемых к элементу в файле обмена, описанных в графе "Дополнительная информация". Например, "НУ" или "ОКУ";

дополнительная информация содержит, при необходимости, требования к элементу файла обмена, не указанные ранее. Для сложных элементов указывается ссылка на таблицу, в которой описывается состав данного элемента. Для элементов, принимающих ограниченный перечень значений из классификатора (кодового словаря и тому подобного), указывается соответствующее наименование классификатора (кодового словаря и тому подобного) или приводится перечень возможных значений. Для классификатора (кодового словаря и тому подобного) может указываться ссылка на его местонахождение. Для элементов, использующих пользовательский тип данных, указывается наименование типового элемента.

Рисунок 1. Диаграмма структуры файла обмена

Таблица 4.1

Файл обмена (Файл)

Наименование элемента Сокращенное наименование (код)элемента Признак типа элемента Формат элемента Признак обязательности элемента Дополнительная информация
Идентификатор файла ИдФайл А Т(1-255) ОУ Содержит (повторяет) имя сформированного файла (без расширения)
Версия программы, с помощью которой сформирован файл ВерсПрог А Т(1-40) О
Версия формата ВерсФорм А Т(1-5) О Принимает значение: 5.06
Состав и структура документа Документ С О Состав элемента представлен в таблице 4.2

Таблица 4.2

Состав и структура документа (Документ)

Наименование элемента Сокращенное наименование (код)элемента Признак типа элемента Формат элемента Признак обязательности элемента Дополнительная информация
Код формы по КНД КНД А Т(=7) ОК Типовой элемент <КНДТип>.
Принимает значение: 1151078
Дата формирования документа ДатаДок А Т(=10) О Типовой элемент <ДатаТип>.
Дата в формате ДД.ММ.ГГГГ
Отчетный год ОтчетГод А О Типовой элемент <xs:gYear>.
Год в формате ГГГГ
Признак Признак А Т(=1) ОК Принимает значение:
1 - Справка представляется в соответствии с пунктом 2 статьи 230 Налогового кодекса Российской Федерации (далее - Кодекс) налоговым агентом |
2 - Справка представляется в соответствии с пунктом 5 статьи 226 и (или) пунктом 14 статьи 226.1 Кодекса налоговым агентом |
3 - Справка представляется в соответствии с пунктом 2 статьи 230 Кодекса правопреемником налогового агента |
4 - Справка представляется в соответствии с пунктом 5 статьи 226 и (или) пунктом 14 статьи 226.1 Кодекса правопреемником налогового агента
Код налогового органа, в который представляется справка КодНО А Т(=4) ОК Типовой элемент <СОНОТип>
Данные о налоговом агенте СвНА С О Состав элемента представлен в таблице 4.3
Сведения о лице, подписавшем документ Подписант С О Состав элемента представлен в таблице 4.7
Справка о доходах и суммах налога физического лица (форма 2-НДФЛ) НДФЛ-2 С ОМ Состав элемента представлен в таблице 4.9

Таблица 4.3

Данные о налоговом агенте (СвНА)

Наименование элемента Сокращенное наименование (код)элемента Признак типа элемента Формат элемента Признак обязательности элемента Дополнительная информация
Код по ОКТМО ОКТМО А Т(=8) | ОК Типовой элемент <ОКТМОТип>.
Т(=11) Принимает значение в соответствии с Общероссийским классификатором территорий муниципальных образований
Телефон Тлф А Т(1-20) Н
Сведения о налоговом агенте - организации | СвНАЮЛ С   О Состав элемента представлен в таблице 4.4
Сведения о налоговом агенте - физическом лице СвНАФЛ С О Состав элемента представлен в таблице 4.6

Таблица 4.4

Сведения о налоговом агенте - организации (СвНАЮЛ)

Наименование элемента Сокращенное наименование (код)элемента Признак типа элемента Формат элемента Признак обязательности элемента Дополнительная информация
Наименование организации НаимОрг А Т(1-1000) О
ИНН организации ИННЮЛ А Т(=10) О Типовой элемент <ИННЮЛТип>
КПП КПП А Т(=9) О Типовой элемент <КППТип>
Сведения о реорганизованной (ликвидированной) организации СвРеоргЮЛ С НУ Состав элемента представлен в таблице 4.5.
Элемент обязателен при <Признак> = 3 | 4 (из таблицы 4.2)

Таблица 4.5

Сведения о реорганизованной (ликвидированной) организации (СвРеоргЮЛ)

Наименование элемента Сокращенное наименование (код)элемента Признак типа элемента Формат элемента Признак обязательности элемента Дополнительная информация
Код формы реорганизации (ликвидация) ФормРеорг А Т(=1) ОК Принимает значение в соответствии с таблицей "Коды форм реорганизации и код ликвидации организации" приложения N 2 к Порядку заполнения Справки о доходах и суммах налога физического лица (форма 2- НДФЛ) (далее - Порядок заполнения), а именно:
0 - ликвидация |
1 - преобразование |
2 - слияние |
3 - разделение |
5 - присоединение |
6 - разделение с одновременным присоединением
ИНН реорганизованной организации ИННЮЛ А Т(=10) НУ Типовой элемент <ИННЮЛТип>.
Элемент обязателен при <ФормРеорг> = 1 | 2 | 3 | 5 | 6
КПП реорганизованной организации КПП А Т(=9) НУ Типовой элемент <КППТип>.
Элемент обязателен при <ФормРеорг> = 1 | 2 | 3 | 5 | 6

Таблица 4.6

Сведения о налоговом агенте - физическом лице (СвНАФЛ)

Наименование элемента Сокращенное наименование (код)элемента Признак типа элемента Формат элемента Признак обязательности элемента Дополнительная информация
ИНН физического лица ИННФЛ А Т(=12) О Типовой элемент <ИННФЛТип>
Фамилия, имя, отчество физического лица ФИО С О Типовой элемент <ФИОТип>.
Состав элемента представлен в таблице 4.19

Таблица 4.7

Сведения о лице, подписавшем документ (Подписант)

Наименование элемента Сокращенное наименование (код)элемента Признак типа элемента Формат элемента Признак обязательности элемента Дополнительная информация
Признак лица, подписавшего документ ПрПодп А Т(=1) ОК Принимает значение:
1 - налоговый агент, правопреемник налогового агента |
2 - представитель налогового агента, представитель правопреемника налогового агента
Фамилия, имя, отчество ФИО С НУ Типовой элемент <ФИОТип>.
Состав элемента представлен в таблице 4.19. Элемент обязателен при выполнении одного из условий:
• <ПрПодп>=2 |
• <ПрПодп>=1 и наличие <СвНАЮЛ> (из таблицы 4.3)
Сведения о представителе налогового агента (правопреемника налогового агента) СвПред С НУ Состав элемента представлен в таблице 4.8. Элемент обязателен при <ПрПодп>=2

Таблица 4.8

Сведения о представителе налогового агента (правопреемника налогового агента) (СвПред)

Наименование элемента Сокращенное наименование (код)элемента Признак типа элемента Формат элемента Признак обязательности элемента Дополнительная информация
Наименование и реквизиты документа, подтверждающего полномочия представителя налогового агента (правопреемника налогового агента) НаимДок А Т(1-120) О
Наименование организации - уполномоченного представителя НаимОрг А Т(1-1000) Н Элемент применяется только при представлении документа в электронной форме

Таблица 4.9

Справка о доходах и суммах налога физического лица (форма 2-НДФЛ) (НДФЛ-2)

Наименование элемента Сокращенное наименование (код)элемента Признак типа элемента Формат элемента Признак обязательности элемента Дополнительная информация
Номер справки НомСпр А N(10) О
Номер корректировки НомКорр А Т(=2) О Принимает значение:
00 - первичная Справка,
01 - 98 - номер уточнения (корректировки) Справки
99 - при представлении аннулирующей Справки
Данные о физическом лице - получателе дохода ПолучДох С О Состав элемента представлен в таблице 4.10
Сведения о доходах физического лица (по ставке налога) СведДох С НМУ Состав элемента представлен в таблице 4.12.
Элемент обязателен, если <НомКорр> не равно 99

Таблица 4.10

Данные о физическом лице - получателе дохода (ПолучДох)

Наименование элемента Сокращенное наименование (код)элемента Признак типа элемента Формат элемента Признак обязательности элемента Дополнительная информация
ИНН в Российской Федерации ИННФЛ А Т(=12) Н Типовой элемент <ИННФЛТип>
Статус налогоплательщика Статус А Т(=1) ОК Принимает значение:
1 - налогоплательщик является налоговым
резидентом Российской Федерации |
2 - налогоплательщик не является налоговым
резидентом Российской Федерации |
3 - налогоплательщик - высококвалифицированный специалист не является налоговым резидентом Российской Федерации |
4 - налогоплательщик участник Государственной программы по оказанию содействия добровольному переселению в Российскую Федерацию соотечественников, проживающих за рубежом (член экипажа судна, плавающего под Государственным флагом Российской Федерации), не является налоговым резидентом Российской Федерации |
5 - налогоплательщик - иностранный гражданин (лицо без гражданства) признан беженцем или получивший временное убежище на территории Российской Федерации, не является налоговым резидентом Российской Федерации |
6 - налогоплательщик - иностранный гражданин, осуществляет трудовую деятельность по найму в Российской Федерации на основании патента
Дата рождения ДатаРожд А Т(=10) О Типовой элемент <ДатаТип>.
Дата в формате ДД.ММ.ГГГГ
Гражданство (код страны) Гражд А Т(=3) ОК Типовой элемент <ОКСМТип>.
Принимает значение в соответствии с Общероссийским классификатором стран мира
Фамилия, имя, отчество ФИО С О Типовой элемент <ФИОТип>.
Состав элемента представлен в таблице 4.19
Сведения о документе, удостоверяющем личность УдЛичнФЛ С О Состав элемента представлен в таблице 4.11

Таблица 4.11

Сведения о документе, удостоверяющем личность (УдЛичнФЛ)

Наименование элемента Сокращенное наименование (код)элемента Признак типа элемента Формат элемента Признак обязательности элемента Дополнительная информация
Код документа, удостоверяющего личность КодУдЛичн А Т(=2) ОК Типовой элемент <СПДУЛТип>.
Принимает значения в соответствии с приложением N 1 "Коды видов документов, удостоверяющих личность налогоплательщика" к Порядку заполнения
Серия и номер документа, удостоверяющего личность СерНомДок А Т(1-25) О

Таблица 4.12

Сведения о доходах физического лица (по ставке налога) (СведДох)

Наименование элемента Сокращенное наименование (код)элемента Признак типа элемента Формат элемента Признак обязательности элемента Дополнительная информация
Ставка налога Ставка А N(2) О
Общие суммы дохода и налога по итогам налогового периода СумИтНалПер С О Состав элемента представлен в таблице 4.13
Стандартные, социальные и имущественные налоговые вычеты НалВычССИ С Н Состав элемента представлен в таблице 4.14
Сведения о доходах и соответствующих вычетах по месяцам налогового периода ДохВыч С О Состав элемента представлен в таблице 4.16

Таблица 4.13

Общие суммы дохода и налога по итогам налогового периода (СумИтНалПер)

Наименование элемента Сокращенное наименование (код)элемента Признак типа элемента Формат элемента Признак обязательности элемента Дополнительная информация
Общая сумма дохода СумДохОбщ А N(17.2) О
Налоговая база НалБаза А N(17.2) О
Сумма налога исчисленная НалИсчисл А N(15.0) О
Сумма налога удержанная НалУдерж А N(15.0) О
Сумма фиксированных авансовых платежей АвансПлатФикс А N(15.0) О
Сумма налога перечисленная НалПеречисл А N(15.0) О
Сумма налога, излишне удержанная налоговым агентом НалУдержЛиш А N(15.0) О
Сумма налога, не удержанная налоговым агентом НалНеУдерж А N(15.0) О

Таблица 4.14

Стандартные, социальные и имущественные налоговые вычеты (НалВычССИ)

Наименование элемента Сокращенное наименование (код)элемента Признак типа элемента Формат элемента Признак обязательности элемента Дополнительная информация
Суммы предоставленных налогоплательщику стандартных, социальных и имущественных налоговых вычетов ПредВычССИ С НМ Типовой элемент <СведВыч>.
Состав элемента представлен в таблице 4.18
Уведомление, подтверждающее право на социальный или имущественный налоговый вычет, или подтверждающее право на уменьшение налога на фиксированные авансовые платежи УведВыч С НМ Состав элемента представлен в таблице 4.15

Таблица 4.15

Уведомление, подтверждающее право на социальный или имущественный налоговый вычет, или подтверждающее право на уменьшение налога на фиксированные авансовые платежи (УведВыч)

Наименование элемента Сокращенное наименование (код)элемента Признак типа элемента Формат элемента Признак обязательности элемента Дополнительная информация
Код вида уведомления КодВидУвед А Т(=1) ОК Принимает значение:
1 - налогоплательщику выдано Уведомление, подтверждающее право на имущественный налоговый вычет |
2 - налогоплательщику выдано Уведомление, подтверждающее право на социальный налоговый вычет |
3 - налоговому агенту выдано Уведомление,
подтверждающее право на уменьшение налога на фиксированные авансовые платежи
Номер уведомления НомерУвед А Т(1-20) О
Дата выдачи уведомления ДатаУвед А Т(=10) О Типовой элемент <ДатаТип>.
Дата в формате ДД.ММ.ГГГГ
Код налогового органа, выдавшего уведомление НОУвед А Т(=4) ОК Типовой элемент <СОНОТип>

Таблица 4.16

Сведения о доходах и соответствующих вычетах по месяцам налогового периода (ДохВыч)

Наименование элемента Сокращенное наименование (код)элемента Признак типа элемента Формат элемента Признак обязательности элемента Дополнительная информация
Сведения о доходах и соответствующих вычетах по месяцам налогового периода (по месяцу и коду дохода) СвСумДох С ОМ Состав элемента представлен в таблице 4.17

Таблица 4.17

Сведения о доходах и соответствующих вычетах по месяцам налогового периода (по месяцу и коду дохода) (СвСумДох)

Наименование элемента Сокращенное наименование (код)элемента Признак типа элемента Формат элемента Признак обязательности элемента Дополнительная информация
Месяц Месяц А Т(=2) ОК Принимает значение:
01 - январь |
02 - февраль |
03 - март |
04 - апрель |
05 - май |
06 - июнь |
07 - июль |
08 - август |
09 - сентябрь |
10 - октябрь |
11 - ноябрь |
12-декабрь
Код дохода КодДоход А Т(=4) ОК Принимает значение в соответствии "Кодами видов доходов налогоплательщика"
Сумма дохода СумДоход А N(17.2) О
Сведения о вычетах СвСумВыч С НМ Типовой элемент <СведВыч>.
Состав элемента представлен в таблице 4.18

Таблица 4.18

Сведения о вычетах (СведВыч)

Наименование элемента Сокращенное наименование (код)элемента Признак типа элемента Формат элемента Признак обязательности элемента Дополнительная информация
Код вычета КодВычет А Т(=3) ОК Принимает значение в соответствии "Кодами видов вычетов налогоплательщика"
Сумма вычета СумВычет А N(17.2) О

Таблица 4.19

Фамилия, имя, отчество (ФИОТип)

Наименование элемента Сокращенное наименование (код)элемента Признак типа элемента Формат элемента Признак обязательности элемента Дополнительная информация
Фамилия Фамилия А Т(1-60) О
Имя Имя А Т(1-60) О
Отчество Отчество А Т(1-60) Н

Приложение N 4
к приказу ФНС России
от 02.10.2018 г. N ММВ-7-11/566@

ПОРЯДОК ПРЕДСТАВЛЕНИЯ В НАЛОГОВЫЕ ОРГАНЫ СВЕДЕНИЙ О ДОХОДАХ ФИЗИЧЕСКИХ ЛИЦ И СУММАХ НАЛОГА НА ДОХОДЫ ФИЗИЧЕСКИХ ЛИЦ И СООБЩЕНИЯ О НЕВОЗМОЖНОСТИ УДЕРЖАНИЯ НАЛОГА, О СУММАХ ДОХОДА, С КОТОРОГО НЕ УДЕРЖАН НАЛОГ, И СУММЕ НЕУДЕРЖАННОГО НАЛОГА НА ДОХОДЫ ФИЗИЧЕСКИХ ЛИЦ

I. Общие положения

1. Настоящий Порядок представления в налоговые органы сведений о доходах физических лиц и суммах налога на доходы физических лиц и сообщения о невозможности удержания налога, о суммах дохода, с которого не удержан налог, и сумме неудержанного налога на доходы физических лиц (далее - Порядок представления) распространяется на налоговых агентов и устанавливает правила представления сведений о доходах физических лиц и суммах налога на доходы физических лиц и сообщения о невозможности удержания налога, о суммах дохода, с которого не удержан налог, и сумме неудержанного налога на доходы физических лиц (далее - Справка) налоговыми агентами в налоговые органы на бумажных носителях или в электронной форме по телекоммуникационным каналам связи.

2. Справки представляют налоговые агенты - российские организации, индивидуальные предприниматели, нотариусы, занимающиеся частной практикой, адвокаты, учредившие адвокатские кабинеты, а также обособленные подразделения иностранных организаций в Российской Федерации, от которых или в результате отношений с которыми налогоплательщик получил доходы, в налоговый орган по месту своего учета.

3. Справки могут быть представлены налоговым агентом в налоговый орган лично или через представителя, направлены в виде почтового отправления с описью вложения, переданы в электронной форме по телекоммуникационным каналам связи с применением усиленной квалифицированной электронной подписи налогового агента или его представителя.

Справка представляется налоговыми агентами в налоговый орган в виде справки о доходах и суммах налога физического лица (форма 2-НДФЛ) (далее - справка по форме 2-НДФЛ), действующей в соответствующем налоговом периоде.

4. Датой представления Справки считается:

дата ее фактического представления, при представлении лично или представителем налогового агента в налоговый орган;

дата ее отправки почтовым отправлением с описью вложения, при отправке по почте;

дата ее отправки, зафиксированная в подтверждении даты отправки оператора электронного документооборота в электронной форме по телекоммуникационным каналам связи.

5. В случае представления уточненных Справок в налоговый орган представляются только те Справки, которые скорректированы.

Уточненные Справки представляются по форме, действовавшей в налоговом периоде, за который вносятся соответствующие изменения.

6. Организация - правопреемник представляет Справки и уточненные Справки за реорганизованную организацию в налоговый орган по месту своего учета.

II. Представление Справок на бумажных носителях

7. Справки на бумажных носителях представляются в налоговый орган налоговыми агентами лично, через представителя, либо направляются в виде почтового отправления с описью вложения, в виде справки по форме 2-НДФЛ, действующей в соответствующем налоговом периоде, с сопроводительным "Реестром справок о доходах и суммах налога физических лиц за 20__ год" (далее - Реестр) (приложение N 1 к настоящему Порядку представления) в двух экземплярах.

8. В день сдачи налоговым агентом или представителем налогового агента Справок и сопроводительных Реестров должностное лицо налогового органа, уполномоченное осуществлять прием этих документов, в присутствии налогового агента или представителя налогового агента осуществляет контроль всех представленных Справок на предмет наличия в справке по форме 2-НДФЛ заполненных реквизитов о налоговом агенте (наименование, ИНН, КПП, ОКТМО), о физическом лице - получателе дохода (ФИО, реквизиты документа, удостоверяющего личность, дата рождения), данных о доходах, удержанных и перечисленных суммах налога (месяц, код дохода, сумма дохода, общая сумма дохода, налоговая база, сумма налога исчисленная, сумма налога удержанная, сумма налога перечисленная), а также на предмет отсутствия исправлений (далее - контроль заполнения).

9. Представленными считаются Справки, прошедшие контроль заполнения. Справки, не прошедшие данный контроль, изымаются из представленного пакета документов как ошибочные и возвращаются налоговому агенту или представителю налогового агента, из Реестра исключаются.

10. По результатам контроля заполнения оформляется в двух экземплярах "Протокол приема справок о доходах и суммах налога физических лиц за 20__ год" (приложение N 2 к настоящему Порядку представления). Оба экземпляра данного протокола подписываются должностным лицом налогового органа.

11. По одному экземпляру Реестра и "Протокола приема справок о доходах и суммах налога физических лиц за 20__ год" выдаются налоговому агенту или представителю налогового агента на руки, если действия осуществляются в присутствии налогового агента или представителя налогового агента, либо направляются по почте в течение десяти рабочих дней с даты приема Справок, а вторые экземпляры остаются в налоговом органе. "Протокол приема справок о доходах и суммах налога физических лиц за 20 год" подтверждает факт представления налоговым органом Справок на бумажном носителе от налогового агента.

III. Представление Справок в электронной форме по телекоммуникационным каналам связи

12. При представлении Справок в электронной форме по телекоммуникационным каналам налоговый агент не дублирует их на бумажном носителе.

13. Справки в электронной форме по телекоммуникационным каналам связи представляются налоговыми агентами в налоговый орган по месту своего учета через оператора электронного документооборота, обеспечивающего обмен открытой и конфиденциальной информацией по телекоммуникационным каналам связи в рамках электронного документооборота между налоговыми органами и налоговым агентом.

14. Для создания электронной подписи Справок используются квалифицированные сертификаты ключей электронной подписи, выдаваемые в соответствии с Федеральным законом от 06.04.2011 N 63-ФЗ "Об электронной подписи" (Собрание законодательства Российской Федерации, 2011, N 15, ст. 2036; 2016, N 26 (ч. 1), ст. 3889).

15. Представление Справок в электронной форме по телекоммуникационным каналам связи допускается при обязательном применении сертифицированных Федеральной службой безопасности Российской Федерации средств криптографической защиты информации, совместимых со средствами криптографической защиты информации, используемыми в налоговом органе.

16. Представление Справок в электронной форме по телекоммуникационным каналам связи возможно в случае, если налоговый агент имеет возможность осуществлять:

формирование Справок для их последующей передачи в электронной форме по телекоммуникационным каналам связи;

шифрование при отправке и дешифрование при получении информации с использованием шифровальных средств;

формирование усиленной квалифицированной электронной подписи при передаче информации и ее проверку при получении информации.

17. По каждому обособленному подразделению формируется отдельный файл. В одном сформированном файле должны содержаться Справки с одинаковой комбинацией реквизитов: ИНН налогового агента, КПП (для организации), ОКТМО, отчетный налоговый период, признак представленных Справок.

18. При представлении Справок в электронной форме по телекоммуникационным каналам связи налоговый орган обязан передать налоговому агенту извещение о получении электронного документа, подтверждающее факт получения Справок налоговым органом, формируемое налоговым органом и заверенное его усиленной квалифицированной электронной подписью.

19. При представлении Справок в электронной форме по телекоммуникационным каналам связи налоговый агент соблюдает следующий порядок электронного документооборота:

после подготовки Справок в соответствии с форматом (приложение N 3 к настоящему приказу) и требованиями настоящего Порядка представления налоговый агент подписывает файл усиленной квалифицированной электронной подписью и отправляет в зашифрованном виде в адрес налогового органа;

в течение следующего рабочего дня с даты отправки Справок налоговый агент получает подтверждение даты отправки от оператора электронного документооборота и извещение о получении от налогового органа.

20. В течение десяти рабочих дней с даты отправки Справок налоговый орган направляет налоговому агенту Реестр (приложение N 1 к настоящему Порядку представления) в электронной форме, "Протокол приема справок о доходах и суммах налога физических лиц за 20__ год" (приложение N 2 к настоящему Порядку представления).

21. Представленными считаются Справки, прошедшие форматный контроль.

Приложение N 1
к Порядку представления в налоговые органы
сведений о доходах физических лиц
и суммах налога на доходы физических
лиц и сообщения о невозможности
удержания налога, о суммах дохода,
с которого не удержан налог, и сумме
неудержанного налога на доходы
физических лиц, утвержденному
приказом ФНС России
от 02.10.2018 г. N ММВ-7-11/566@

Форма по КНД 1110306

РЕЕСТР СПРАВОК О ДОХОДАХ И СУММАХ НАЛОГА ФИЗИЧЕСКИХ ЛИЦ ЗА 20_ ГОД

Реестр N <номер реестра> от <дата приема> в <код ИФНС>

к файлу <имя представленного файла>

(реестр справок о доходах и суммах налога физических лиц за <год сведений> год)

Наименование налогового агента: <наименование налогового агента - организации>/<ФИО налогового агента - индивидуального предпринимателя, нотариуса, занимающегося частной практикой, адвоката, учредившего адвокатский кабинет, и другого лица, занимающегося в установленном законодательством Российской Федерации порядке частной практикой>

ИНН налогового агента: <ИНН/КПП налогового агента - организации>/<ИНН налогового агента - индивидуального предпринимателя, нотариуса, занимающегося частной практикой, адвоката, учредившего адвокатский кабинет, и другого лица, занимающегося в установленном законодательством Российской Федерации порядке частной практикой> ИНН/КПП реорганизованной организации: <ИНН/КПП реорганизованной организации> Признак представленных справок: <1/2/3/4>

Количество представленных Справок (Справок о доходах и суммах налога физических лиц по форме 2-НДФЛ): <количество представленных Справок>

представленные Справки:

N справки Ф.И.О. Дата рождения
   
Подпись налогового агента  
Дата представления в налоговый орган  
Дата принятия в налоговом органе  
Должностное лицо налогового органа  

Приложение N 2
к Порядку представления в налоговые органы
сведений о доходах физических лиц
и суммах налога на доходы физических
лиц и сообщения о невозможности
удержания налога, о суммах дохода,
с которого не удержан налог, и сумме
неудержанного налога на доходы
физических лиц, утвержденному
приказом ФНС России
от 02.10.2018 г. N ММВ-7-11/566@

Форма по КНД 1110307

ПРОТОКОЛ ПРИЕМА СПРАВОК О ДОХОДАХ И СУММАХ НАЛОГА ФИЗИЧЕСКИХ ЛИЦ ЗА 20__ ГОД

Протокол N <номер протокола> от <дата приема>

РЕЕСТР N <номер реестра с начала года> от <дата составления реестра> <*>

к файлу <имя представляемого файла> <**>

(прием Справок о доходах и суммах налога физических лиц за <год сведений> год)

Наименование налогового агента: <наименование налогового агента - организации>/<ФИО налогового агента - индивидуального предпринимателя, нотариуса, занимающегося частной практикой, адвоката, учредившего адвокатский кабинет, и другого лица, занимающегося в установленном законодательством Российской Федерации порядке частной практикой>

ИНН/КПП налогового агента: <ИНН/КПП налогового агента - организации>/<ИНН налогового агента - индивидуального предпринимателя, нотариуса, занимающегося частной практикой, адвоката, учредившего адвокатский кабинет, и другого лица, занимающегося в установленном законодательством Российской Федерации порядке частной практикой>

ИНН/КПП реорганизованной организации: <ИНН/К1И1 реорганизованной организации>

Признак представленных справок: <1/2/3/4>

Получатель: <код налогового органа>

КОЛИЧЕСТВО СПРАВОК, ПРЕДСТАВЛЕННЫХ НАЛОГОВЫМ АГЕНТОМ: <количество Справок, представленных налоговым агентом>

КОЛИЧЕСТВО ПРИНЯТЫХ НА ОБРАБОТКУ СПРАВОК <количество принятых Справок>

КОЛИЧЕСТВО СПРАВОК С ОШИБКАМИ: <количество Справок с выявленными ошибками>

СПРАВКИ С ВЫЯВЛЕННЫМИ ОШИБКАМИ (НЕ ПРИНЯТЫЕ СПРАВКИ):

Номер п/п: <Номер по порядку в файле> <**>

Номер Справки: <Номер справки>

Путь к реквизиту: <Путь к реквизиту в файле> <**>

Значение элемента: <Значение ошибочного элемента> <**>

Текст ошибки: <Текст>

Файл обрабатывался программой <Версия программы> <**>

КОЛИЧЕСТВО ПРИНЯТЫХ СПРАВОК <количество принятых Справок>

ДОЛЖНОСТНОЕ ЛИЦО НАЛОГОВОГО ОРГАНА  

<*> - заполняется при представлении Справок на бумажных носителях;

<**> - заполняется при представлении Справок в электронной форме.

Приложение N 5
к приказу ФНС России
от 02.10.2018 г. N ММВ-7-11/566@

СПРАВКА О ДОХОДАХ И СУММАХ НАЛОГА ФИЗИЧЕСКОГО ЛИЦА
за ________ год от ___ _____________ _____

1. Данные о налоговом агенте                            
                                                       
Код по ОКТМО       Телефон         ИНН     КПП    
                                                       
Налоговый агент                                                
                                                       
Форма реорганизации (ликвидация) (код)                                        
                                                       
ИНН/КПП реорганизованной организации       /                            
                                                       
2. Данные о физическом лице - получателе дохода                                  
                                                       
ИНН в Российской Федерации                                        
                                                       
Фамилия           Имя Отчество <*>        
                                                       
Статус налогоплательщика       Дата рождения   .   .     Гражданство (код страны)      
                                                       
Код документа, удостоверяющего личность:       Серия и номер документа                

3. Доходы, облагаемые по ставке ______ %

Месяц код дохода Сумма дохода Код вычета Сумма вычета Месяц Код дохода Сумма дохода Код вычета Сумма вычета

4. Стандартные, социальные и имущественные налоговые вычеты

Код вычета Сумма вычета Код вычета Сумма вычета Код вычета Сумма вычета Код вычета Сумма вычета

5. Общие суммы дохода и налога

Общая сумма дохода Сумма налога удержанная  
Налоговая база Сумма налога перечисленная  
Сумма налога исчисленная Сумма налога, излишне удержанная налоговым агентом  
Сумма фиксированных авансовых платежей Сумма налога, не удержанная налоговым агентом  
налоговый агент (Ф.И.О. <*>)   (подпись)

<*> Отчество указывается при наличии.