Приказ ФНС РФ от 19.11.2019 N ММВ-7-21/577@

"Об утверждении формы, Порядка ее заполнения, формата и порядка представления в электронной форме в налоговый орган по субъекту Российской Федерации сведений о физических лицах, имеющих трех и более несовершеннолетних детей"
Редакция от 19.11.2019 — Действует с 01.07.2020

Зарегистрировано в Минюсте России 19 декабря 2019 г. N 56875

ФЕДЕРАЛЬНАЯ НАЛОГОВАЯ СЛУЖБА

ПРИКАЗ
от 19 ноября 2019 г. N ММВ-7-21/577@

ОБ УТВЕРЖДЕНИИ ФОРМЫ, ПОРЯДКА ЕЕ ЗАПОЛНЕНИЯ, ФОРМАТА И ПОРЯДКА ПРЕДСТАВЛЕНИЯ В ЭЛЕКТРОННОЙ ФОРМЕ В НАЛОГОВЫЙ ОРГАН ПО СУБЪЕКТУ РОССИЙСКОЙ ФЕДЕРАЦИИ СВЕДЕНИЙ О ФИЗИЧЕСКИХ ЛИЦАХ, ИМЕЮЩИХ ТРЕХ И БОЛЕЕ НЕСОВЕРШЕННОЛЕТНИХ ДЕТЕЙ

В соответствии с пунктом 19 статьи 396 Налогового кодекса Российской Федерации (Собрание законодательства Российской Федерации, 2000, N 32, ст. 3340; 2019, N 39, ст. 5375), а также подпунктом 5.9.37 пункта 5 Положения о Федеральной налоговой службе, утвержденного постановлением Правительства Российской Федерации от 30.09.2004 N 506 "Об утверждении Положения о Федеральной налоговой службе" (Собрание законодательства Российской Федерации, 2004, N 40, ст. 3961; 2015, N 15, ст. 2286; 2019, N 35, ст. 4965), в целях организации информационного взаимодействия налоговых органов с уполномоченными высшим исполнительным органом государственной власти субъекта Российской Федерации органом исполнительной власти субъекта Российской Федерации или находящимся в его ведении учреждением, которые в соответствии с законодательством субъекта Российской Федерации осуществляют функции в сфере социальной защиты населения, а также в связи с принятием Федерального закона от 29.09.2019 N 325-ФЗ "О внесении изменений в части первую и вторую Налогового кодекса Российской Федерации" (Собрание законодательства Российской Федерации, 2019, N 39, ст. 5375) приказываю:

1. Утвердить:

форму "Сведения о физических лицах, имеющих трех и более несовершеннолетних детей" согласно приложению N 1 к настоящему приказу;

формат представления сведений о физических лицах, имеющих трех и более несовершеннолетних детей, в электронной форме согласно приложению N 2 к настоящему приказу;

порядок заполнения формы "Сведения о физических лицах, имеющих трех и более несовершеннолетних детей" согласно приложению N 3 к настоящему приказу;

порядок представления в налоговый орган по субъекту Российской Федерации сведений о физических лицах, имеющих трех и более несовершеннолетних детей, в электронной форме согласно приложению N 4 к настоящему приказу.

2. Руководителям (исполняющим обязанности руководителя) управлений Федеральной налоговой службы по субъектам Российской Федерации организовать исполнение настоящего приказа.

3. Настоящий приказ вступает в силу с 1 июля 2020 года.

4. Контроль за исполнением настоящего приказа возложить на заместителя руководителя Федеральной налоговой службы, координирующего методологическое обеспечение работы налоговых органов по вопросам исчисления и своевременности уплаты земельного налога, и заместителя руководителя Федеральной налоговой службы, координирующего вопросы информатизации.

Руководитель
Федеральной налоговой службы
М.В. МИШУСТИН

Приложение N 1
к приказу ФНС России
от 19.11.2019 N ММВ-7-21/577@

Форма по КНД 1114014

    В налоговый орган  
(полное наименование органа или учреждения, осуществляющего     (наименование налогового органа)
       
представление сведений)      
       
       
ОГРН                             Код налогового органа                  
                                                         
ИНН                                                        
                                                         
КПП                                                        

СВЕДЕНИЯ О ФИЗИЧЕСКИХ ЛИЦАХ, ИМЕЮЩИХ ТРЕХ И БОЛЕЕ НЕСОВЕРШЕННОЛЕТНИХ ДЕТЕЙ

Данные о представляемых сведениях

Тип документа                                                    
        01 первичный                                        
        02 корректирующий                                        
                                                           
                                  Дата                      

Раздел "Содержание сведений"

1. Сведения о физическом лице, имеющем трех и более несовершеннолетних детей                            
                                                           
1.1. Фамилия                                              
                                                           
1.2. Имя                                              
                                                           
1.3. Отчество (при наличии)                                              
                                                           
1.4. ИНН (при наличии)                                              
                                                           
1.5. СНИЛС (при наличии)                                              
                                                           
1.6. Дата рождения     .     .                                  
                                                           
1.7. Сведения о документе, удостоверяющем личность:                          
                                                           
1.7.1. Код вида документа <1>                                              
                                                           
1.7.2. Серия и номер                                              
                                                           
1.7.3. Наименование органа, выдавшего документ, удостоверяющий личность                                
                                                           
1.7.4. Код подразделения органа, выдавшего документ, удостоверяющий личность (при наличии)                                        
                                           
                                                           
1.7.5. Дата выдачи
    .     .                                  
                                                           
2. Количество несовершеннолетних детей
                                       
                                                           
3. Сведения о каждом несовершеннолетнем ребенке                                
                                                           
3.1. Фамилия                                              
                                                           
3.2. Имя                                              
                                                           
3.3. Отчество (при наличии)                                              
                                                           
3.4. ИНН (при наличии)                                              
                                                           
3.5. СНИЛС (при наличии)                                              
                                                           
3.6. Дата рождения     .     .                                  
                                                           
3.7. Сведения о документе, удостоверяющем личность:                          
                                                           
3.7.1. Код вида документа <1>                                              
                                                           
3.7.2. Серия и номер                                              
                                                           
3.7.3. Наименование органа, выдавшего документ, удостоверяющий личность                                
                                                           
3.7.4. Код подразделения органа, выдавшего документ, удостоверяющий личность (при наличии)                                        
                                           
                                                           
3.7.5. Дата выдачи
    .     .                                  
                                                           

<1> Указывается в соответствии с приложением к Порядку заполнения формы "Сведения о физических лицах, имеющих трех и более несовершеннолетних детей", утвержденному приказом ФНС России от 19.11.2019 N ММВ-7-21/577@.

Приложение N 2
к приказу ФНС России
от 19.11.2019 N ММВ-7-21/577@

ФОРМАТ ПРЕДСТАВЛЕНИЯ СВЕДЕНИЙ О ФИЗИЧЕСКИХ ЛИЦАХ, ИМЕЮЩИХ ТРЕХ И БОЛЕЕ НЕСОВЕРШЕННОЛЕТНИХ ДЕТЕЙ, В ЭЛЕКТРОННОЙ ФОРМЕ

I. ОБЩИЕ СВЕДЕНИЯ

Настоящий формат описывает требования к XML файлам (далее - файл обмена) передачи в электронной форме сведений о физических лицах, имеющих трех и более несовершеннолетних детей, представляемых в соответствии с пунктом 19 статьи 396 части второй Налогового кодекса Российской Федерации (далее - сведения) уполномоченными высшим исполнительным органом государственной власти субъекта Российской Федерации органом исполнительной власти субъекта Российской Федерации или находящимся в его ведении учреждением, которые в соответствии с законодательством субъекта Российской Федерации осуществляют функции в сфере социальной защиты населения.

2. Номер версии настоящего формата 4.01, часть 312_49.

II. ОПИСАНИЕ ФАЙЛА ОБМЕНА

3. Имя файла обмена должно иметь следующий вид:

R_T_P_O_GGGGMMDD_N, где:

R_T - префикс, принимающий значение VO_SVMNDET;

P - идентификатор получателя информации, для налоговых органов представляется в виде четырехразрядного кода налогового органа;

O - идентификатор отправителя информации, для органов исполнительной власти субъектов Российской Федерации, органов местного самоуправления или находящихся в их ведении учреждений, которые осуществляют полномочия в сфере социальной защиты населения, представляется в виде девятнадцатиразрядного кода (идентификационный номер налогоплательщика (ИНН) и код причины постановки на учет (КПП) органа);

GGGG - год формирования передаваемого файла, MM - месяц, DD - день;

N - идентификационный номер файла. (Длина - от 1 до 36 знаков. Идентификационный номер файла должен обеспечивать уникальность файла).

Расширение имени файла - xml. Расширение имени файла может указываться как строчными, так и прописными буквами.

Параметры первой строки файла обмена

Первая строка XML файла должна иметь следующий вид:

<?xml version ="1.0" encoding ="windows-1251"?>

Имя файла, содержащего схему файла обмена

Имя файла, содержащего XSD схему файла обмена, должно иметь следующий вид:

VO_SVMNDET_2_312_49_04_01_xx, где xx - номер версии схемы.

Расширение имени файла - xsd.

XML схема файла обмена приводится отдельным файлом и размещается на официальном сайте Федеральной налоговой службы.

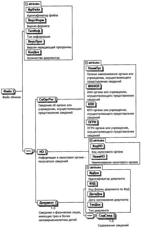
4. Логическая модель файла обмена представлена в виде диаграммы структуры файла обмена на рисунке 1 настоящего формата. Элементами логической модели файла обмена являются элементы и атрибуты XML файла. Перечень структурных элементов логической модели файла обмена и сведения о них приведены в таблицах 4.1 - 4.8 настоящего формата.

Для каждого структурного элемента логической модели файла обмена приводятся следующие сведения:

наименование элемента. Приводится полное наименование элемента <1>;

<1> В строке таблицы могут быть описаны несколько элементов, наименования которых разделены символом "|". Такая форма записи применяется при наличии в файле обмена только одного элемента из описанных в этой строке.

сокращенное наименование (код) элемента. Приводится сокращенное наименование элемента. Синтаксис сокращенного наименования должен удовлетворять спецификации XML;

признак типа элемента. Может принимать следующие значения: "С" - сложный элемент логической модели (содержит вложенные элементы), "П" - простой элемент логической модели, реализованный в виде элемента XML файла, "А" - простой элемент логической модели, реализованный в виде атрибута элемента XML файла. Простой элемент логической модели не содержит вложенные элементы;

формат элемента. Формат элемента представляется следующими условными обозначениями: T - символьная строка; N - числовое значение (целое или дробное).

Формат символьной строки указывается в виде T(n-k) или T(=k), где: n - минимальное количество знаков, k - максимальное количество знаков, символ "-" - разделитель, символ "=" означает фиксированное количество знаков в строке. В случае, если минимальное количество знаков равно 0, формат имеет вид T(0-k). В случае, если максимальное количество знаков не ограничено, формат имеет вид T(n-).

Формат числового значения указывается в виде N(m.k), где: m - максимальное количество знаков в числе, включая знак (для отрицательного числа), целую и дробную часть числа без разделяющей десятичной точки, k - максимальное число знаков дробной части числа. Если число знаков дробной части числа равно 0 (то есть число целое), то формат числового значения имеет вид N(m).

Для простых элементов, являющихся базовыми в XML, например, элемент с типом "date", поле "Формат элемента" не заполняется. Для таких элементов в поле "Дополнительная информация" указывается тип базового элемента;

признак обязательности элемента определяет обязательность наличия элемента (совокупности наименования элемента и его значения) в файле обмена. Признак обязательности элемента может принимать следующие значения: "О" - наличие элемента в файле обмена обязательно; "Н" - наличие элемента в файле обмена необязательно, то есть элемент может отсутствовать. Если элемент принимает ограниченный перечень значений (по классификатору, кодовому словарю и тому подобному), то признак обязательности элемента дополняется символом "К". Например, "ОК". В случае, если количество реализаций элемента может быть более одной, то признак обязательности элемента дополняется символом "М". Например, "НМ" или "ОКМ".

К вышеперечисленным признакам обязательности элемента может добавляться значение "У" в случае описания в XML схеме условий, предъявляемых к элементу в файле обмена, описанных в графе "Дополнительная информация". Например, "НУ" или "ОКУ";

дополнительная информация содержит, при необходимости, требования к элементу файла обмена, не указанные ранее. Для сложных элементов указывается ссылка на таблицу, в которой описывается состав данного элемента. Для элементов, принимающих ограниченный перечень значений из классификатора (кодового словаря и тому подобного), указывается соответствующее наименование классификатора (кодового словаря и тому подобного) или приводится перечень возможных значений. Для классификатора (кодового словаря и тому подобного) может указываться ссылка на его местонахождение. Для элементов, использующих пользовательский тип данных, указывается наименование типового элемента.

Рисунок 1. Диаграмма структуры файла обмена

Таблица 4.1

Файл обмена (Файл)

Наименование элемента Сокращенное наименование (код) элемента Признак типа элемента Формат элемента Признак обязательности элемента Дополнительная информация
Идентификатор файла ИдФайл А T(1-255) ОУ Содержит (повторяет) имя сформированного файла (без расширения)
Версия формата ВерсФорм А T(1-5) О Принимает значение: 4.01
Тип информации ТипИнф А T(1-50) О Принимает значение: СВЕД_МНОГОДЕТ
Версия передающей программы ВерсПрог А T(1-40) Н  
Количество документов КолДок А N(9) О Указывает количество повторений элемента <Документ>.
Принимает значение от 1 и более
Сведения об органе или учреждении, осуществляющем представление сведений СвОргРег С   О Состав элемента представлен в таблице 4.2
Информация о налоговом органе - получателе сведений НО С   О Состав элемента представлен в таблице 4.3
Сведения о физических лицах, имеющих трех и более несовершеннолетних детей Документ С   ОМ Состав элемента представлен в таблице 4.4

Таблица 4.2

Сведения об органе или учреждении, осуществляющем представление сведений (СвОргРег)

Наименование элемента Сокращенное наименование (код) элемента Признак типа элемента Формат элемента Признак обязательности элемента Дополнительная информация
Полное наименование органа или учреждения, осуществляющего представление сведений НаимОрг А T(1-1000) О  
ИНН органа или учреждения, осуществляющего представление сведений ИННЮЛ А T(=10) О Типовой элемент <ИННЮЛТип>
КПП органа или учреждения, осуществляющего представление сведений КПП А T(=9) О Типовой элемент <КППТип>
ОГРН органа или учреждения, осуществляющего представление сведений ОГРН А T(=13) О Типовой элемент <ОГРНТип>

Таблица 4.3

Информация о налоговом органе - получателе сведений (НО)

Наименование элемента Сокращенное наименование (код) элемента Признак типа элемента Формат элемента Признак обязательности элемента Дополнительная информация
Код налогового органа КодНО А T(=4) ОК Типовой элемент <СОНОТип>
Наименование налогового органа НаимНО А T(1-1000) Н  

Таблица 4.4

Сведения о физических лицах, имеющих трех и более несовершеннолетних детей (Документ)

Наименование элемента Сокращенное наименование (код) элемента Признак типа элемента Формат элемента Признак обязательности элемента Дополнительная информация
Идентификатор документа ИдДок А T(1-36) О Рекомендуется использовать глобально уникальный идентификатор (GUID)
Код формы документа по КНД КНД А T(=7) ОК Типовой элемент <КНДТип>.
Принимает значение: 1114014
Дата составления документа ДатаДок А T(=10) О Типовой элемент <ДатаТип>.
Дата в формате ДД.ММ.ГГГГ
Тип документа ТипДок А T(=2) ОК Принимает значение:
1 - первичный |
2 - корректирующий
Содержание сведений СодСвед С   ОМ Состав элемента представлен в таблице 4.5

Таблица 4.5

Содержание сведений (СодСвед)

Наименование элемента Сокращенное наименование (код) элемента Признак типа элемента Формат элемента Признак обязательности элемента Дополнительная информация
Количество несовершеннолетних детей КолДет А N(2) О Принимает значение от 3 и более
Сведения о физическом лице, имеющем трех и более несовершеннолетних детей СведФЛ С   О Типовой элемент <СведФЛТип>.
Состав элемента представлен в таблице 4.6
Сведения о каждом несовершеннолетнем ребенке СведДет С   ОМ Типовой элемент <СведФЛТип>.
Состав элемента представлен в таблице 4.6

Таблица 4.6

Сведения о физическом лице (СведФЛТип)

Наименование элемента Сокращенное наименование (код) элемента Признак типа элемента Формат элемента Признак обязательности элемента Дополнительная информация
ИНН физического лица ИННФЛ А T(=12) Н Типовой элемент <ИННФЛТип>
СНИЛС СНИЛС А T(=14) Н Типовой элемент <СНИЛСТип>
Дата рождения ДатаРожд А T(=10) НУ Типовой элемент <ДатаТип>.
Дата в формате ДД.ММ.ГГГГ.
Элемент является обязательным при отсутствии элементов <ИННФЛ> и <СНИЛС>
Фамилия, имя, отчество ФИО С   О Типовой элемент <ФИОТип>.
Состав элемента представлен в таблице 4.8
Сведения о документе, удостоверяющем личность УдЛичнФЛ С   НУ Типовой элемент <УдЛичнФЛТип>.
Состав элемента представлен в таблице 4.7.
Элемент является обязательным при отсутствии элементов <ИННФЛ> и <СНИЛС>

Таблица 4.7

Сведения о документе, удостоверяющем личность (УдЛичнФЛТип)

Наименование элемента Сокращенное наименование (код) элемента Признак типа элемента Формат элемента Признак обязательности элемента Дополнительная информация
Код вида документа, удостоверяющего личность КодВидДок А T(=2) ОК Типовой элемент <СПДУЛТип>.
Принимает значение в соответствии с приложением "Коды видов документов, удостоверяющих личность физического лица" к Порядку заполнения формы сведений о физических лицах, имеющих трех и более несовершеннолетних детей
Серия и номер документа, удостоверяющего личность СерНомДок А T(1-25) О  
Дата выдачи документа, удостоверяющего личность ДатаДок А T(=10) О Типовой элемент <ДатаТип>.
Дата в формате ДД.ММ.ГГГГ
Наименование органа, выдавшего документ, удостоверяющий личность ВыдДок А T(1-255) О  
Код подразделения органа, выдавшего документ, удостоверяющий личность КодВыдДок А T(=7) Н  

Таблица 4.8

Фамилия, имя, отчество (ФИОТип)

Наименование элемента Сокращенное наименование (код) элемента Признак типа элемента Формат элемента Признак обязательности элемента Дополнительная информация
Фамилия Фамилия А T(1-60) О  
Имя Имя А T(1-60) О  
Отчество Отчество А T(1-60) Н  

Приложение N 3
к приказу ФНС России
от 19.11.2019 N ММВ-7-21/577@

ПОРЯДОК ЗАПОЛНЕНИЯ ФОРМЫ "СВЕДЕНИЯ О ФИЗИЧЕСКИХ ЛИЦАХ, ИМЕЮЩИХ ТРЕХ И БОЛЕЕ НЕСОВЕРШЕННОЛЕТНИХ ДЕТЕЙ"

I. Общие положения

1.1. Форма "Сведения о физических лицах, имеющих трех и более несовершеннолетних детей" (далее - Форма) заполняется в соответствии с пунктом 19 статьи 396 части второй Налогового кодекса Российской Федерации и настоящим документом уполномоченными высшим исполнительным органом государственной власти субъекта Российской Федерации органом исполнительной власти субъекта Российской Федерации или находящимся в его ведении учреждением, которые в соответствии с законодательством субъекта Российской Федерации осуществляют функции в сфере социальной защиты населения (далее - уполномоченный орган).

Форма заполняется в электронном виде.

1.2. Форма включает в себя:

титульный лист;

раздел "Содержание сведений".

1.3. Форма содержит реквизиты (строки), подлежащие заполнению на основании информации, полученной уполномоченным органом в течение отчетного года, предшествующего представлению сведений, включенных в Форму (далее - сведения).

При представлении сведений за первый отчетный год в Форму включаются сведения обо всех несовершеннолетних детях, имеющихся у физического лица, в отношении которого представляются сведения. За последующие отчетные годы в Форму включаются изменения в ранее представленных сведениях (например, в случае наличия у уполномоченного органа сведений об изменении количества несовершеннолетних детей, имеющихся у физического лица, в отношении которого передавались сведения, исправления ошибок в ранее переданных сведениях), а также сведения об иных физических лицах, имеющих трех и более несовершеннолетних детей.

1.4. Форма заполняется отдельно в отношении каждого физического лица, имеющего трех и более несовершеннолетних детей.

1.5. Заполнение строк Формы значениями текстовых, числовых, кодовых показателей осуществляется слева направо, начиная с первого (левого) знакоместа.

1.6. Для указания дат в Форме используются по порядку три поля: день (поле из двух знакомест), месяц (поле из двух знакомест) и год (поле из четырех знакомест).

1.7. При заполнении Формы каждому показателю Формы соответствует одно поле, состоящее из определенного количества знакомест. В каждом поле указывается только один показатель.

1.8. При заполнении Формы с использованием программного обеспечения значения числовых показателей выравниваются по правому (последнему) знакоместу.

II. Заполнение титульного листа Формы

2.1. На титульном листе указываются данные об уполномоченном органе, осуществляющем представление сведений:

полное наименование органа или учреждения, осуществляющего представление сведений;

основной государственный регистрационный номер (ОГРН), присвоенный уполномоченному органу;

идентификационный номер налогоплательщика (ИНН), присвоенный уполномоченному органу, и код причины его постановки на учет в налоговом органе (КПП).

2.2. На титульном листе указывается наименование налогового органа, в который представляются сведения, и его код.

2.3. На титульном листе указываются данные о представляемых сведениях. При этом в строке "Тип документа" указывается:

код "01" (первичный) указывается при заполнении Формы со сведениями, которые ранее не представлялись;

код "02" (корректирующий) указывается при заполнении Формы со сведениями, которые представляются при изменении ранее представленных сведений, в том числе в связи с исправлением ошибок.

2.4. На титульном листе указывается дата, по состоянию на которую представляются сведения.

III. Заполнение раздела "Содержание сведений" Формы

3.1. В подразделе 1 "Сведения о физическом лице, имеющем трех и более несовершеннолетних детей" по строкам 1.1 - 1.7.5 указываются сведения о физическом лице, имеющем трех и более несовершеннолетних детей (далее - физическое лицо).

3.2. По строкам 1.1 - 1.3 указываются полностью (без сокращений) фамилия, имя, отчество (при наличии) физического лица.

3.3. По строке 1.4 указывается (при наличии соответствующих сведений у уполномоченного органа) идентификационный номер налогоплательщика (ИНН) физического лица.

3.4. По строке 1.5 указывается (при наличии соответствующих сведений у уполномоченного органа) страховой номер индивидуального лицевого счета в системе обязательного пенсионного страхования (СНИЛС) физического лица.

3.5. По строке 1.6 указывается дата рождения физического лица.

Строка 1.6 может не заполняться в случае внесения информации в строки 1.4 или 1.5.

3.6. По строкам 1.7 - 1.7.5 указываются сведения о документе, удостоверяющем личность физического лица: код вида документа в соответствии с приложением "Коды видов документов, удостоверяющих личность физического лица" к настоящему Порядку, серия и номер, наименование органа, выдавшего документ, удостоверяющий личность, код подразделения органа, выдавшего документ, удостоверяющий личность (при наличии), дата выдачи.

Строки 1.7 - 1.7.5 могут не заполняться в случае внесения информации в строки 1.4 или 1.5.

3.7. В подразделе 2 "Количество несовершеннолетних детей" указывается количество несовершеннолетних детей, имеющихся у физического лица.

При этом если в течение отчетного года, за который представляются сведения, количество несовершеннолетних детей уменьшилось, указывается их количество до таких изменений, а если в течение отчетного года, за который представляются сведения, количество несовершеннолетних детей увеличилось, указывается их количество с учетом таких изменений.

3.8. В подразделе 3 "Сведения о каждом несовершеннолетнем ребенке" по строкам 3.1 - 3.7.5 указываются сведения о каждом несовершеннолетнем ребенке, имеющемся у физического лица, в соответствии с их количеством, указанным в подразделе 2 Формы.

Строки 3.1 - 3.7.5 воспроизводятся по количеству записей, соответствующих количеству несовершеннолетних детей.

3.9. Порядок заполнения строк 3.1 - 3.7.5 аналогичен порядку заполнения строк 1.1 - 1.7.5.

Приложение
к Порядку заполнения
формы "Сведения о физических
лицах, имеющих трех и более
несовершеннолетних детей",
утвержденному приказом ФНС России
от 19.11.2019 N ММВ-7-21/577@

КОДЫ ВИДОВ ДОКУМЕНТОВ, УДОСТОВЕРЯЮЩИХ ЛИЧНОСТЬ ФИЗИЧЕСКОГО ЛИЦА

Код Наименование документа
03 Свидетельство о рождении
05 Справка об освобождении из места лишения свободы
07 Военный билет
08 Временное удостоверение, выданное взамен военного билета
10 Паспорт иностранного гражданина
11 Свидетельство о рассмотрении ходатайства о признании лица беженцем на территории Российской Федерации по существу
12 Вид на жительство в Российской Федерации
13 Удостоверение беженца
14 Временное удостоверение личности гражданина Российской Федерации
15 Разрешение на временное проживание в Российской Федерации
18 Свидетельство о предоставлении временного убежища на территории Российской Федерации
21 Паспорт гражданина Российской Федерации
23 Свидетельство о рождении, выданное уполномоченным органом иностранного государства
24 Удостоверение личности военнослужащего Российской Федерации
26 Паспорт моряка
27 Военный билет офицера запаса

Приложение N 4
к приказу ФНС России
от 19.11.2019 N ММВ-7-21/577@

ПОРЯДОК ПРЕДСТАВЛЕНИЯ В НАЛОГОВЫЙ ОРГАН ПО СУБЪЕКТУ РОССИЙСКОЙ ФЕДЕРАЦИИ СВЕДЕНИЙ О ФИЗИЧЕСКИХ ЛИЦАХ, ИМЕЮЩИХ ТРЕХ И БОЛЕЕ НЕСОВЕРШЕННОЛЕТНИХ ДЕТЕЙ, В ЭЛЕКТРОННОЙ ФОРМЕ

1. Настоящий Порядок в соответствии с пунктом 19 статьи 396 части второй Налогового кодекса Российской Федерации применяется при представлении уполномоченными высшим исполнительным органом государственной власти субъекта Российской Федерации органом исполнительной власти субъекта Российской Федерации или находящимся в его ведении учреждением, которые в соответствии с законодательством субъекта Российской Федерации осуществляют функции в сфере социальной защиты населения (далее - уполномоченный орган), в соответствующее управление ФНС России по субъекту Российской Федерации (далее - управление ФНС России) сведений о физических лицах, имеющих трех и более несовершеннолетних детей (далее - Сведения).

2. Сведения представляются в управление ФНС России по месту нахождения уполномоченного органа одним из следующих способов: посредством направления по электронной почте или на электронных носителях по согласованию между уполномоченным органом и управлением ФНС России, которому представляются Сведения.

3. Сведения, подлежащие передаче, предварительно должны быть проверены на отсутствие компьютерного вируса.

При передаче Сведений обеспечиваются меры, исключающие несанкционированный доступ к Сведениям.

Средства криптографической защиты информации (далее - СКЗИ) и усиленной квалифицированной электронной подписи (далее - УКЭП), применяемые при представлении Сведений, должны быть совместимы и сертифицированы в установленном порядке.

Допускается использование СКЗИ, прошедших в установленном порядке процедуру оценки соответствия.

Формирование и передача Сведений осуществляются с использованием программно-технических средств отправителя. Прием и обработка Сведений осуществляются с использованием программно-технических средств получателя.

4. Представление Сведений по электронной почте

Подлинность передаваемых Сведений подтверждается УКЭП.

Сформированные файлы со Сведениями, подписанные УКЭП, архивируются программой-упаковщиком в архивный файл (размер файла не должен превышать 150 Мбайт).

Для каждого архивного файла средствами электронной почты формируется почтовое сообщение (в поле темы сообщения указывается имя архивного файла). Архивный файл является вложением почтового сообщения.

Сведения считаются доставленными после получения по электронной почте уполномоченным органом от управления ФНС России информации об успешном приеме почтового сообщения.

5. Представление Сведений на электронных носителях

Сформированные файлы со Сведениями, подписанные УКЭП, передаются в виде архивного файла.

Передача (прием) Сведений на электронных носителях осуществляется с приложением реестра передаваемых Сведений в двух экземплярах за подписью руководителя (или уполномоченного им должностного лица) уполномоченного органа и руководителя (или уполномоченного им должностного лица) управления ФНС России. При этом один экземпляр реестра передается получателю, второй экземпляр возвращается отправителю с подписью уполномоченного лица принимающей стороны.

Электронные носители помещаются в упаковку, исключающую возможность их повреждения или извлечения информации из нее без нарушения целостности упаковки.