Приказ ФНС РФ от 19.03.2018 N ММВ-7-21/151@

"Об утверждении формы, формата представления сведений о транспортных средствах и об их владельцах, регистрируемых органами, осуществляющими государственный надзор за техническим состоянием самоходных машин и других видов техники в Российской Федерации, в электронной форме, а также порядка заполнения формы и о внесении изменений в Приказ ФНС России от 17.09.2007 N ММ-3-09/536@"
Редакция от 13.02.2020 — Документ утратил силу, см. «Приказ ФНС РФ от 20.05.2022 N ЕД-7-21/420@»
Показать изменения

Зарегистрировано в Минюсте России 26 апреля 2018 г. N 50904


ФЕДЕРАЛЬНАЯ НАЛОГОВАЯ СЛУЖБА

ПРИКАЗ
от 19 марта 2018 г. N ММВ-7-21/151@

ОБ УТВЕРЖДЕНИИ ФОРМЫ, ФОРМАТА ПРЕДСТАВЛЕНИЯ СВЕДЕНИЙ О ТРАНСПОРТНЫХ СРЕДСТВАХ И ОБ ИХ ВЛАДЕЛЬЦАХ, РЕГИСТРИРУЕМЫХ ОРГАНАМИ, ОСУЩЕСТВЛЯЮЩИМИ ГОСУДАРСТВЕННЫЙ НАДЗОР ЗА ТЕХНИЧЕСКИМ СОСТОЯНИЕМ САМОХОДНЫХ МАШИН И ДРУГИХ ВИДОВ ТЕХНИКИ В РОССИЙСКОЙ ФЕДЕРАЦИИ, В ЭЛЕКТРОННОЙ ФОРМЕ, А ТАКЖЕ ПОРЯДКА ЗАПОЛНЕНИЯ ФОРМЫ И О ВНЕСЕНИИ ИЗМЕНЕНИЙ В ПРИКАЗ ФНС РОССИИ ОТ 17.09.2007 N ММ-3-09/536@

(в ред. Приказа ФНС РФ от 13.02.2020 N ЕД-7-21/99@)

В соответствии с пунктами 4, 10 статьи 85 Налогового кодекса Российской Федерации (Собрание законодательства Российской Федерации, 1998, N 31, ст. 3824; 2003, N 52 (ч. 1), ст. 5037; 2007, N 1 (ч. 1), ст. 31; 2009, N 48, ст. 5733; 2010, N 31, ст. 4198; 2012, N 27, ст. 3588; 2014, N 45, ст. 6157; 2016, N 49, ст. 6844; 2018, N 1 (ч. 1), ст. 20), а также подпунктом 5.9.37 пункта 5 Положения о Федеральной налоговой службе, утвержденного постановлением Правительства Российской Федерации от 30.09.2004 N 506 "Об утверждении Положения о Федеральной налоговой службе" (Собрание законодательства Российской Федерации, 2004, N 40, ст. 3961; 2007, N 24, ст. 2920; 2015, N 15, ст. 2286; 2017, N 40, ст. 5847), приказываю:

1. Утвердить:

форму "Сведения о транспортных средствах и об их владельцах, регистрируемых органами, осуществляющими государственный надзор за техническим состоянием самоходных машин и других видов техники в Российской Федерации" согласно приложению N 1 к настоящему приказу;

формат представления сведений о транспортных средствах и об их владельцах, регистрируемых органами, осуществляющими государственный надзор за техническим состоянием самоходных машин и других видов техники в Российской Федерации, в электронной форме согласно приложению N 2 к настоящему приказу;

порядок заполнения формы "Сведения о транспортных средствах и об их владельцах, регистрируемых органами, осуществляющими государственный надзор за техническим состоянием самоходных машин и других видов техники в Российской Федерации" согласно приложению N 3 к настоящему приказу.

2. Руководителям (исполняющим обязанности руководителя) управлений Федеральной налоговой службы по субъектам Российской Федерации довести настоящий приказ до нижестоящих налоговых органов и обеспечить его применение, в том числе заключить и обеспечить реализацию соглашений с уполномоченными органами, осуществляющими государственный надзор за техническим состоянием самоходных машин и других видов техники в субъектах Российской Федерации, о порядке представления в налоговые органы в электронной форме сведений, предусмотренных настоящим приказом.

3. Раздел 3 "Сведения о самоходной машине и механизме на пневматическом и гусеничном ходу, снегоходе и мотосанях" приложения N 8 "Форма Т "Сведения о факте регистрации транспортного средства и о его владельце" к приказу ФНС России от 17.09.2007 N ММ-3-09/536@ "Об утверждении форм сведений, предусмотренных статьей 85 Налогового кодекса Российской Федерации" (зарегистрирован Министерством юстиции Российской Федерации 19.10.2007, регистрационный номер 10369) с изменениями, внесенными приказами ФНС России от 16.07.2008 N ММ-3-6/313@ "О внесении изменений в приказ ФНС России от 17 сентября 2007 г. N ММ-3-09/536@ "Об утверждении форм сведений, предусмотренных статьей 85 Налогового кодекса Российской Федерации" (зарегистрирован Министерством юстиции Российской Федерации 06.08.2008, регистрационный номер 12068), от 31.03.2009 МММ-7-6/149@ "О внесении изменений в приказ ФНС России от 17 сентября 2007 г. N ММ-3-09/536@ "Об утверждении форм сведений, предусмотренных статьей 85 Налогового кодекса Российской Федерации" (зарегистрирован Министерством юстиции Российской Федерации 22.04.2009, регистрационный номер 13810), от 22.11.2010 N ММВ-7-6/632@ "О внесении изменений в приказ Федеральной налоговой службы от 17.09.2007 N ММ-3-09/536@" (зарегистрирован Министерством юстиции Российской Федерации 29.12.2010, регистрационный номер 19439), от 13.01.2011 N ММВ-7-11/11@ "Об утверждении формы, порядка ее заполнения и формата Сведений о зарегистрированных правах на недвижимое имущество (в том числе земельные участки) и сделках с ним, правообладателях недвижимого имущества и об объектах недвижимого имущества" (зарегистрирован Министерством юстиции Российской Федерации 01.03.2011, регистрационный номер 19976), от 18.12.2012 N ММВ-7-11/973@ "Об утверждении формы и формата представления сведений о воздушных судах и об их владельцах, порядка заполнения формы, а также о внесении изменений в приложение N 8 к приказу Федеральной налоговой службы от 17.09.2007 N ММ-3-09/536@" (зарегистрирован Министерством юстиции Российской Федерации 12.02.2013, регистрационный номер 27024), от 25.11.2013 N ММВ-7-14/518@ "О внесении изменений в приказ Федеральной налоговой службы от 17.09.2007 N ММ-3-09/536@" (зарегистрирован Министерством юстиции Российской Федерации 26.12.2013, регистрационный номер 30862), от 12.11.2014 N ММВ-7-11/578@ "Об утверждении формы и формата представления сведений о маломерных судах и об их владельцах, а также порядка заполнения формы и о внесении изменений в приказ ФНС России от 17.09.2007 N ММ-3-09/536@" (зарегистрирован Министерством юстиции Российской Федерации 08.12.2014, регистрационный номер 35107), от 12.01.2015 N ММВ-7-11/2@ "О внесении изменений в приказ Федеральной налоговой службы от 17 сентября 2007 г. N ММ-3-09/536@" (зарегистрирован Министерством юстиции Российской Федерации 13.02.2015, регистрационный номер 36004), от 25.11.2015 N ММВ-7-11/545@ "Об утверждении формы и формата представления сведений об автомототранспортных средствах и об их владельцах, а также порядка заполнения формы и о внесении изменения в приложение N 8 приказа ФНС России от 17.09.2007 N ММ-3-09/536@" (зарегистрирован Министерством юстиции Российской Федерации 22.12.2015, регистрационный номер 40195), от 02.03.2016 N ММВ-7-14/112@ "О внесении изменений в приказ ФНС России от 17.09.2007 N ММ-3-09/536@" (зарегистрирован Министерством юстиции Российской Федерации 04.04.2016, регистрационный номер 41662), признать утратившим силу.

4. Настоящий приказ вступает в силу с 1 мая 2018 года, но не ранее чем по истечении одного месяца со дня его официального опубликования.

5. Контроль за исполнением настоящего приказа возложить на заместителя руководителя Федеральной налоговой службы, координирующего методологическое обеспечение работы налоговых органов по вопросам исчисления, полноты и своевременности уплаты в бюджетную систему Российской Федерации транспортного налога, а также на заместителя руководителя Федеральной налоговой службы, координирующего вопросы информатизации.

Руководитель
Федеральной налоговой службы
М.В. МИШУСТИН

Приложение N 1
к приказу ФНС России
от 19 марта 2018 г. N ММВ-7-21/151@

Форма по КНД 1114009

  В налоговый орган  
(полное наименование органа,     (наименование налогового органа)
       
осуществляющего представление сведений)      
     
     

ОГРН                                         Код налогового органа                    
                                                                               
ИНН                                                                          
                                                                               
КИП                                                                          

СВЕДЕНИЯ О ТРАНСПОРТНЫХ СРЕДСТВАХ И ОБ ИХ ВЛАДЕЛЬЦАХ, РЕГИСТРИРУЕМЫХ ОРГАНАМИ, ОСУЩЕСТВЛЯЮЩИМИ ГОСУДАРСТВЕННЫЙ НАДЗОР ЗА ТЕХНИЧЕСКИМ СОСТОЯНИЕМ САМОХОДНЫХ МАШИН И ДРУГИХ ВИДОВ ТЕХНИКИ В РОССИЙСКОЙ ФЕДЕРАЦИИ

(в ред. Приказа ФНС РФ от 13.02.2020 N ЕД-7-21/99@)

Тип документа                                                                    
                                                                               
            01   первичный                                            
            02 <2>   корректирующий                                            
                                                                               
Вид сведений:                                                                    
                                                                               
              01   о регистрации самоходной машины и других видов техники <2>                          
              02   о снятии с учета самоходной машины и других видов техники                  
              03   об изменении характеристик самоходной машины и других видов техники и /или об изменении сведений о лице, на которое зарегистрировано такое транспортное средство
              04   о розыске (возврате) самоходной машины и других видов техники            
              05   годовые                                            
                                                                               
                  По состоянию на <3> "1" января ________ г.                              
                                                                               
(Фамилия, имя, отчество <4>)                                    
                                                                               
                                                    Дата       .     .         г.

ЛИСТ А

1. Сведения о транспортном средстве

1.1.   Код страны, серия и номер паспорта самоходной машины и других видов техники                                        
                    код страны серия   номер
1.1.1.   Дата выдачи паспорта самоходной машины и других видов техники               .     .                  
1.2.   Код страны, серия и номер предыдущего паспорта самоходной машины и других видов техники                                        
                    код страны серия   номер
1.2.1.   Дата выдачи предыдущего паспорта самоходной машины и других видов техники               .     .                  
                                             
1.3.   Государственный регистрационный знак                                              
                                                    номер   серия код региона        
1.3.1.   Дата выдачи государственного регистрационного знака               .     .                  
                                             
1.4.   Предыдущий государственный регистрационный знак                                        
                                                    номер   серия код региона        
1.4.1.   Дата выдачи предыдущего государственного регистрационного знака               .     .                  
                                             
1.5.   Марка, модель машины                                            
                                                                                 
1.6.   Код вида транспортного средства <5>                                            
                                                                                 
1.7.   Сведения о двигателе /двигателях:                                        
                                                                                 
1.7.1.   Мощность                                     (л.с.)                 (кВт)    
                                                                                 
1.7.2.   Дата изменения мощности               .     .                            
                                                                                 
1.8.   Год производства машины                                                        
                                                                                 
1.9.   Идентификационный номер (VIN) или (PIN) машины или заводской номер машины (рамы)                                        
                                             
1.10. Предыдущий идентификационный номер (VIN) или (PIN) машины или заводской номер машины (рамы)                                        
                                             
1.11. Дата изменения идентификационного номера (VIN) или (PIN) машины или заводского номера машины (рамы)     .     .        
                                                                                 
1.12. Сведения о розыске (при наличии):     1 - не в розыске;                                  
                                2 - в розыске                                  
                                                                                 
1.12.1. Дата начала розыска     .     .        
                                                                                 
1.12.2. Дата прекращения розыска (дата возврата машины)     .     .        
                                                                                 

ЛИСТ Б

2. Сведения о физическом лице, на которое зарегистрировано транспортное средство

2.1. Фамилия                                                        
                                                                                 
2.2. Имя                                                            
                                                                                 
2.3. Отчество (при наличии)                                                        
                                                                                 
2.4. ИНН (при наличии)                                                            
                                                                                 
2.5. Дата рождения             .     .                                      
                                                                                 
2.6. Сведения о документе, удостоверяющем личность:                              
                                                                                 
2.6.1. Код вида документа <6>                                                          
                                                                                 
2.6.2. Серия и номер                         2.6.3. Наименование органа, выдавшего документ, удостоверяющий личность  
                                                                                 
                                                                                 
2.6.4. Код подразделения                                                              
                                                                                 
2.6.5. Дата выдачи             .     .                                      
                                                                                 
2.7. Гражданство:     1 - гражданин Российской Федерации; 2 - иностранный гражданин; 3 - лицо без гражданства
                                                                                 
      Для иностранного гражданина или лица без гражданства:               код страны <7>      
                                                                                 
2.8. Адрес места жительства (места пребывания) на территории Российской Федерации:                  
                                                                                 
2.8.1. Адрес с указанием муниципального деления:                                          
                                                                                 
а)   почтовый индекс                                                          
                                                                                 
б)   код субъекта Российской Федерации <8>                                                      
                                                                                 
в1)   муниципальный район                                                
                                                                                 
в2)   городской округ                                                    
                                                                                 
в2.1)   муниципальный округ                                            
(в ред. Приказа ФНС РФ от 13.02.2020 N ЕД-7-21/99@)
                                                                                 
в3)   внутригородская территория города федерального значения                                            
                                                                                 
в4)   городское поселение                                                      
                                                                                 
в5)   сельское поселение                                                      
                                                                                 
в6)   межселенная территория в составе муниципального района                                            
                                                                                 
в7)   внутригородской район городского округа                                                
                                                                                 
г1)   вид населенного пункта                                                        
                                                                                 
г2)   наименование населенного пункта                                                    
                                                                                 
д1)   тип элемента планировочной структуры                                                
                                                                                 
д2)   наименование элемента планировочной структуры                                              
                                                                                 
е1)   тип элемента улично-дорожной сети                                                
                                                                                 
е2)   наименование элемента улично-дорожной сети                                              
                                                                                 
ж1)   тип здания/сооружения                                              
                                                                                 
ж2)   номер                                              
                                                                                 
ж3)   тип здания/сооружения                                              
                                                                                 
ж4)   номер                                              
                                                                                 
ж5)   тип здания/сооружения                                              
                                                                                 
ж6)   номер                                              
                                                                                 
з1)   тип помещения в пределах здания, сооружения                                              
                                                                                 
з2)   номер помещения в пределах здания сооружения                                              
                                                                                 
и1)   тип помещения в пределах квартиры                                              
                                                                                 
и2)   номер помещения в пределах квартиры                                              
                                                                                 
к)   уникальный идентификационный номер                                                  
                                                                                 
2.8.2. Адрес с указанием административно-территориального деления:                  
                                                                                 
а) почтовый индекс (при наличии)                                                            
                                                                                 
б) субъект Российской Федерации <8>                                                     Код    
                                                                                 
в) район                                                                          
                                                                                 
г) город                                                                          
                                                                                 
д) населенный пункт (село, поселок, и т.д.)                                                          
                                                                                 
е) улица (проспект, переулок, и т.д.)                                                              
                                                                                 
ж) дом (владение)                         з) корпус                 и) строение (сооружение)            
                                                                         
к) квартира (офис)                             л) комната (помещение)                              
                                                                                 
2.9. Сведения о свидетельстве о регистрации машины:                            
                                                                                 
2.9.1. Серия и номер свидетельства о регистрации машины                                    
                                                                                 
2.9.2. Дата выдачи свидетельства о регистрации машины               .     .            
                                                                                 
2.10. Сведения о предыдущем свидетельстве о регистрации машины:                        
                                                                                 
2.10.1. Серия и номер предыдущего свидетельства о регистрации машины                                    
                                                                                 
2.10.2. Дата выдачи предыдущего свидетельства о регистрации машины               .     .            
                                                                                 
2.11. Дата регистрации машины               .     .            
                                                                                 
2.12. Дата снятия с учета машины               .     .            

ЛИСТ В

3. Сведения об организации, на которую зарегистрировано транспортное средство

3.1. Полное наименование организации                                                        
                                                                               
3.2. ОГРН                                                                    
                                                                               
3.3. ИНН/КПП                         /                                        
                                                                               
3.4. Сведения о свидетельстве о регистрации машины:                                          
                                                                               
3.4.1. Серия и номер свидетельства о регистрации машины                                      
                                                                               
3.4.2. Дата выдачи свидетельства о регистрации машины                             .     .        
                                                                               
3.5. Сведения о предыдущем свидетельстве о регистрации машины:                      
                                                                               
3.5.1. Серия и номер предыдущего свидетельства о регистрации машины                                    
                                                                               
3.5.2. Дата выдачи предыдущего свидетельства о регистрации машины               .     .        
                                                                               
3.6. Дата регистрации машины                             .     .        
                                                                               
3.7. Дата снятия с учета машины                             .     .        

<1> Тип документа с кодом 02 (корректирующий) указывается в случае исправления ошибки, допущенной в ранее представленных сведениях.

<2> Далее также - машина, транспортное средство.

<3> Заполняется для вида сведений с кодом 05.

<4> Отчество указывается при наличии.

<5> Указывается в соответствии с приложением N 1 к порядку заполнения формы "Сведения о транспортных средствах и об их владельцах, регистрируемых органами, осуществляющими государственный надзор за техническим состоянием самоходных машин и других видов техники в Российской Федерации" (далее - порядок заполнения формы).

<6> Указывается в соответствии с приложением N 3 к порядку заполнения формы.

<7> При отсутствии у заявителя гражданства в поле "Код страны" указывается код "999".

<8> Указывается в соответствии с приложением N 2 к порядку заполнения формы.

Приложение N 2
к приказу ФНС России
от 19 марта 2018 г. N ММВ-7-21/151@

ФОРМАТ ПРЕДСТАВЛЕНИЯ СВЕДЕНИЙ О ТРАНСПОРТНЫХ СРЕДСТВАХ И ОБ ИХ ВЛАДЕЛЬЦАХ, РЕГИСТРИРУЕМЫХ ОРГАНАМИ, ОСУЩЕСТВЛЯЮЩИМИ ГОСУДАРСТВЕННЫЙ НАДЗОР ЗА ТЕХНИЧЕСКИМ СОСТОЯНИЕМ САМОХОДНЫХ МАШИН И ДРУГИХ ВИДОВ ТЕХНИКИ В РОССИЙСКОЙ ФЕДЕРАЦИИ, В ЭЛЕКТРОННОЙ ФОРМЕ

(в ред. Приказа ФНС РФ от 13.02.2020 N ЕД-7-21/99@)

I. ОБЩИЕ ПОЛОЖЕНИЯ

1. Настоящий формат описывает требования к XML файлам передачи сведений о транспортных средствах и об их владельцах, регистрируемых органами, осуществляющими государственный надзор за техническим состоянием самоходных машин и других видов техники в Российской Федерации (далее - регистрирующие органы), в налоговые органы в электронной форме (далее - файл обмена).

2. Номер версии настоящего формата 4.01 часть 220_06.

II. ОПИСАНИЕ ФАЙЛА ОБМЕНА

3. Имя файла обмена должно иметь следующий вид:

R_T_P_O_GGGGMMDD_N, где:

R_T- префикс, принимающий значение: VO_GTNTS;

Р - идентификатор получателя информации, для налоговых органов представляется в виде четырехразрядного кода территориального органа ФНС России;

О - идентификатор отправителя информации, для регистрирующих органов, осуществляющих государственный надзор за техническим состоянием самоходных машин и других видов техники в Российской Федерации, представляется в виде девятнадцатиразрядного кода (идентификационный номер налогоплательщика (ИНН) и код причины постановки на учет (КПП) органа);

GGGG - год формирования передаваемого файла, ММ - месяц, DD - день;

N - идентификационный номер файла (длина - от 1 до 36 знаков. Идентификационный номер файла должен обеспечивать уникальность файла).

Расширение имени файла - xml. Расширение имени файла может указываться как строчными, так и прописными буквами.

Параметры первой строки файла обмена

Первая строка XML файла должна иметь следующий вид:

<?xml version="1.0" encoding = "windows-1251"?>

Имя файла, содержащего XML схему файла обмена, должно иметь следующий вид:

VO_GTNTS_2_220_06_04_01_xx , где хх - номер версии схемы.

Расширение имени файла - xsd.

XML схема файла обмена приводится отдельным файлом.

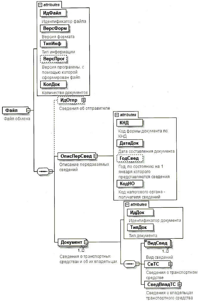
4. Логическая модель файла обмена представлена в виде диаграммы структуры файла обмена на рисунке 1 настоящего формата. Элементами логической модели файла обмена являются элементы и атрибуты XML файла. Перечень структурных элементов логической модели файла обмена и сведения о них приведены в таблицах 4.1 - 4.20 настоящего формата.

Для каждого структурного элемента логической модели файла обмена приводятся следующие сведения:

наименование элемента. Приводится полное наименование элемента <1>;

<1> В строке таблицы могут быть описаны несколько элементов, наименования которых разделены символом "|". Такая форма записи применяется при наличии в файле обмена только одного элемента из описанных в этой строке.

сокращенное наименование (код) элемента. Приводится сокращенное наименование элемента. Синтаксис сокращенного наименования должен удовлетворять спецификации XML;

признак типа элемента. Может принимать следующие значения: "С" - сложный элемент логической модели (содержит вложенные элементы), "П" - простой элемент логической модели, реализованный в виде элемента XML файла, "А" - простой элемент логической модели, реализованный в виде атрибута элемента XML файла. Простой элемент логической модели не содержит вложенные элементы;

формат элемента. Формат элемента представляется следующими условными обозначениями: Т - символьная строка; N - числовое значение (целое или дробное).

Формат символьной строки указывается в виде T(n-k) или Т(=k), где: n - минимальное количество знаков, k - максимальное количество знаков, символ "-" - разделитель, символ "=" означает фиксированное количество знаков в строке. В случае, если минимальное количество знаков равно 0, формат имеет вид Т(0-k). В случае, если максимальное количество знаков неограничено, формат имеет вид Т(n-).

Формат числового значения указывается в виде N(m.k), где: m - максимальное количество знаков в числе, включая знак (для отрицательного числа), целую и дробную часть числа без разделяющей десятичной точки, k - максимальное число знаков дробной части числа. Если число знаков дробной части числа равно 0 (то есть число целое), то формат числового значения имеет вид N(m).

Для простых элементов, являющихся базовыми в XML, например, элемент с типом "date", поле "Формат элемента" не заполняется. Для таких элементов в поле "Дополнительная информация" указывается тип базового элемента;

признак обязательности элемента определяет обязательность наличия элемента (совокупности наименования элемента и его значения) в файле обмена. Признак обязательности элемента может принимать следующие значения: "О" - наличие элемента в файле обмена обязательно; "Н" - наличие элемента в файле обмена необязательно, то есть элемент может отсутствовать. Если элемент принимает ограниченный перечень значений (по классификатору, кодовому словарю и тому подобному), то признак обязательности элемента дополняется символом "К". Например, "ОК". В случае если, количество реализаций элемента может быть более одной, то признак обязательности элемента дополняется символом "М". Например, "НМ" или "ОКМ".

К вышеперечисленным признакам обязательности элемента может добавляться значение "У" в случае описания в XML схеме условий, предъявляемых к элементу в файле обмена, описанных в графе "Дополнительная информация". Например, "НУ" или "ОКУ";

дополнительная информация содержит, при необходимости, требования к элементу файла обмена, не указанные ранее. Для сложных элементов указывается ссылка на таблицу, в которой описывается состав данного элемента. Для элементов, принимающих ограниченный перечень значений из классификатора (кодового словаря и тому подобного), указывается соответствующее наименование классификатора (кодового словаря и тому подобного) или приводится перечень возможных значений. Для классификатора (кодового словаря и тому подобного) может указываться ссылка на его местонахождение. Для элементов, использующих пользовательский тип данных, указывается наименование типового элемента.

Рис.1. Диаграмма структуры файла обмена

Таблица 4.1

Файл обмена (Файл)

Наименование элемента Сокращенное наименование(код) элемента Признак типа элемента Формат элемента Признак обязательности элемента Дополнительная информация
Идентификатор файла ИдФайл А Т(1-255) О Содержит (повторяет) имя сформированного файла (без расширения)
Версия формата ВерсФорм А Т(1-5) О Принимает значение: 4.01
Тип информации ТипИнф А T(1-50) ОК Принимает значение:
ГТН_ГОД - при представлении ежегодных сведений |
ГТН_10 - при представлении сведений в течение 10 рабочих дней со дня возникновения основания |
ГТН_СВЕРКА - при представлении сведений за период, определенный взаимодействующими органами
(в ред. Приказа ФНС РФ от 13.02.2020 N ЕД-7-21/99@)
Версия программы, с помощью которой сформирован файл ВерсПрог А Т(1-40) Н
Количество документов КолДок А N(9) О Указывает количество повторений элемента <Документ>.
Принимает значение от 1 и более
Сведения об отправителе ИдОтпр С   Н Состав элемента представлен в таблице 4.2
Описание передаваемых сведений ОписПерСвед С О Состав элемента представлен в таблице 4.3
Сведения о транспортных средствах и об их владельцах Документ С ОМ Состав элемента представлен в таблице 4.4

Таблица 4.2

Сведения об отправителе (ИдОтпр)

Наименование элемента Сокращенное наименование(код) элемента Признак типа элемента Формат элемента Признак обязательности элемента Дополнительная информация
Наименование органа, осуществляющего представление сведений НаимОрг А Т(1-1000) О
ИНН органа, осуществляющего представление сведений ИННЮЛ А Т(=10) О Типовой элемент <ИННЮЛТип>
КПП органа, осуществляющего представление сведений КПП А Т(=9) О Типовой элемент <КППТип>
ОГРН органа, осуществляющего представление сведений ОГРН А Т(=13) О Типовой элемент <ОГРНТип>
Фамилия, имя, отчество ответственного лица ФИООтв С О Типовой элемент <ФИОТип>.
Состав элемента представлен в таблице 4.20

Таблица 4.3

Описание передаваемых сведений (ОписПерСвед)

Наименование элемента Сокращенное наименование(код) элемента Признак типа элемента Формат элемента Признак обязательности элемента Дополнительная информация
Код формы документа по КНД КНД А Т(=7) ОК Типовой элемент <КНДТип>. Принимает значение: 1114009
Дата составления документа ДатаДок А Т(=10) О Типовой элемент <ДатаТип>. Дата в формате ДД.ММ.ГГГГ
Год, по состоянию на 1 января которого представляются сведения ГодСвед А Н Типовой элемент <xs:gYear>. Год в формате ГГГГ. Элемент обязателен для <ТипИнф> = ГТН_ГОД
Код налогового органа - получателя сведений КодНО А Т(=4) ОК Типовой элемент <СОНОТип>.
Наименование налогового органа - получателя сведений НаимНО А Т(1-1000) Н

Таблица 4.4

Сведения о транспортных средствах и об их владельцах (Документ)

Наименование элемента Сокращенное наименование (код) элемента Признак типа элемента Формат элемента Признак обязательности элемента Дополнительная информация
Идентификатор документа ИдДок А Т(1-36) О Рекомендуется использовать глобально уникальный идентификатор (GUID)
Тип документа ТипДок А Т(=2) ОК Принимает значение:
01 - первичный |
02 - корректирующий
Вид сведений ВидСвед П Т(=2) ОКМ Принимает значение:
01 - о регистрации самоходной машины и других видов техники |
02 - о снятии с учета самоходной машины и других видов техники |
03 - об изменении характеристик самоходной машины и других видов техники и /или об изменении сведений о лице, на которое зарегистрировано транспортное средство |
04 - о розыске (возврате) самоходной машины и других видов техники
Сведения о транспортном средстве СвТС С О Состав элемента представлен в таблице 4.5
Сведения о владельцах транспортного средства СведВладТС С О Состав элемента представлен в таблице 4.7

Таблица 4.5

Сведения о транспортном средстве (СвТС)

Наименование элемента Сокращенное наименование (код) элемента Признак типа элемента Формат элемента Признак обязательности элемента Дополнительная информация
Идентификационный номер (VIN) или (PIN) машины или заводской номер машины (рамы) ИденНом А Т( 1-255) О
Предыдущий
идентификационный номер (VIN) или (PIN) машины или заводской номер машины (рамы)
ПредИденНом А Т(1-255) Н
Дата изменения идентификационного номера (VIN) или (PIN) машины или заводского номера машины (рамы) ДатаИзмИденНом А Т(=10) Н Типовой элемент <ДатаТип>. Дата в формате ДД.ММ.ГГГГ Элемент обязателен при наличии <ПредИденНом>
Марка, модель машины Марка А Т( 1-255) Н
Код вида транспортного средства КодВидТС А Т(=5) ОК Значение выбирается в соответствии с приложением N 1 "Коды видов транспортных средств" к Порядку заполнения формы "Сведения о транспортных средствах и об их владельцах, регистрируемых органами, осуществляющими государственный надзор за техническим состоянием самоходных машин и других видов техники в Российской Федерации" (далее - Порядок)
Мощность л. с. МощДвигЛС А N(14.2) Н Элемент обязателен при отсутствии элемента <МощДвигКВт>
Мощность кВт МощДвигКВт А N(14.2) Н Элемент обязателен при отсутствии элемента <МощДвигЛС>
Дата изменения мощности ДатаМощ А Т(=10) Н Типовой элемент <ДатаТип>. Дата в формате ДД.ММ.ГГГГ.
Год производства машины ГодВып А О Типовой элемент <xs:gYear>. Год в формате ГГГГ
Признак нахождения в розыске ПризнРозыск А Т(=1) ОК Принимает значение:
1 - не в розыске |
2 - в розыске
Элемент принимает значение 2 при значении <ВидСвед> = 04 (из табл.4.4)
Сведения о розыске СвРозыск С Н Состав элемента представлен в таблице 4.6. Элемент обязателен при <ПризнРозыск>=2
Сведения о паспорте самоходной машины и других видов техники ПСМ С О Типовой элемент <ПСМТип>.
Состав элемента представлен в таблице 4.11
Сведения о предыдущем паспорте самоходной машины и других видов техники ПредПСМ С Н Типовой элемент <ПСМТип>.
Состав элемента представлен в таблице 4.11
Сведения о государственном регистрационном знаке ГосРегЗн С О Типовой элемент <ГРЗТип>.
Состав элемента представлен в таблице 4.12
Сведения о предыдущем государственном регистрационном знаке ПредГосРегЗн С Н Типовой элемент <ГРЗТип>.
Состав элемента представлен в таблице 4.12

Таблица 4.6

Сведения о розыске (СвРозыск)

Наименование элемента Сокращенное наименование (код) элемента Признак типа элемента Формат элемента Признак обязательности элемента Дополнительная информация
Дата начала розыска ДатаНачРоз А Т(=10) О Типовой элемент <ДатаТип>. Дата в формате ДД.ММ.ГГГГ
Дата прекращения розыска (дата возврата транспортного средства) ДатаВозвр А Т(=10) Н Типовой элемент <ДатаТип>. Дата в формате ДД.ММ.ГГГГ

Таблица 4.7

Сведения о владельцах транспортного средства (СведВладТС)

Наименование элемента Сокращенное наименование (код) элемента Признак типа элемента Формат элемента Признак обязательности элемента Дополнительная информация
Серия, номер свидетельства о регистрации машины СерНомРегДок А Т(1-10) О
Дата выдачи свидетельства о регистрации машины ДатаВыдРегДок А Т(=10) О Типовой элемент <ДатаТип>. Дата в формате ДД.ММ.ГГГГ.
Серия, номер предыдущего свидетельства о регистрации машины СерНомПредРегДок А Т(1-10) Н
Дата выдачи предыдущего свидетельства о регистрации машины ДатаВыдПредРегДок А Т(=10) Н Типовой элемент <ДатаТип>. Дата в формате ДД.ММ.ГГГГ. Элемент обязателен при наличии <СерНомПредРегДок>
Дата регистрации машины ДатаРегПрав А Т(=10) О Типовой элемент <ДатаТип>. Дата в формате ДД.ММ.ГГГГ
Дата снятия с учета машины ДатаПрекрПрав А Т(=10) Н Типовой элемент <ДатаТип>. Дата в формате ДД.ММ.ГГГГ
Сведения о физическом лице, на которое зарегистрировано транспортное средство | СведФЛ С   О Состав элемента представлен в таблице 4.8
Сведения об организации, на которую зарегистрировано транспортное средство СведЮЛ С О Состав элемента представлен в таблице 4.10

Таблица 4.8

Сведения о физическом лице, на которое зарегистрировано транспортное средство (СведФЛ)

Наименование элемента Сокращенное наименование (код) элемента Признак типа элемента Формат элемента Признак обязательности элемента Дополнительная информация
ИНН физического лица ИННФЛ А Т(=12) Н Типовой элемент <ИННФЛТип>
Дата рождения ДатаРожд А Т(=10) О Типовой элемент <ДатаТип>. Дата в формате ДД.ММ.ГГГГ
Признак наличия гражданства ПризнГражд А Т(=1) ОК Принимает значение:
1 - гражданин Российской Федерации |
2 - иностранный гражданин |
3 - лицо без гражданства
Гражданство Гражд А Т(=3) ОК Типовой элемент <ОКСМТип>. Принимает значение в соответствии с Общероссийским классификатором стран мира. Для лица без гражданства (<ПризнГражд> = 3) принимает значение 999
Адрес места жительства (места пребывания) на территории Российской Федерации (текст) АдрРФТекст А Т(1-512) О
Фамилия, имя, отчество ФИО С О Типовой элемент <ФИОТип>.
Состав элемента представлен в таблице 4.20
Сведения о документе, удостоверяющем личность УдЛичнФЛ С О Типовой элемент <УдЛичнФЛТип>.
Состав элемента представлен в таблице 4.13
Адрес места жительства (места пребывания) на территории Российской Федерации АдрРФ С О Состав элемента представлен в таблице 4.9

Таблица 4.9

Адрес места жительства (места пребывания) на территории Российской Федерации (АдрРФ)

Наименование элемента Сокращенное наименование(код) элемента Признак типа элемента Формат элемента Признак обязательности элемента Дополнительная информация
Адрес по ФИАС | АдрФИАС С О Типовой элемент <АдрФИАСТип>.
Состав элемента представлен в таблице 4.15
Адрес по КЛАДР АдрКЛАДР С О Типовой элемент <АдрКЛАДРТип>.
Состав элемента представлен в таблице 4.14

Таблица 4.10

Сведения об организации, на которую зарегистрировано транспортное средство (СведЮЛ)

Наименование элемента Сокращенное наименование(код) элемента Признак типа элемента Формат элемента Признак обязательности элемента Дополнительная информация
Полное наименование организации НаимОрг А Т(1-1000) О
ОГРН организации ОГРН А Т(=13) Н Заполняется при наличии соответствующего реквизита
Типовой элемент <ОГРНТип>
ИНН организации ИННЮЛ А Т(=10) О Типовой элемент <ИННЮЛТип>
КПП КПП А Т(=9) О Типовой элемент <КППТип>

Таблица 4.11

Сведения о паспорте самоходной машины и других видов техники (ПСМТип)

Наименование элемента Сокращенное наименование (код) элемента Признак типа элемента Формат элемента Признак обязательности элемента Дополнительная информация
Код страны СтранаПСМ А Т(=2) НК Принимает значение в соответствии с паспортом самоходной машины и других видов техники
Серия СерПСМ А Т(1-2) О
Номер НомПСМ А Т(=6) О
Дата выдачи ДатаПСМ А Т(=10) О Типовой элемент <ДатаТип>. Дата в формате ДД.ММ.ГГГГ

Таблица 4.12

Сведения о государственном регистрационном знаке (ГРЗТип)

Наименование элемента Сокращенное наименование (код) элемента Признак типа элемента Формат элемента Признак обязательности элемента Дополнительная информация
Номер НомГРЗ А Т(=4) О
Серия СерГРЗ А Т(=2) О
Код региона РегионГРЗ А Т(=2) О
Дата выдачи ДатаГРЗ А Т(=10) О Типовой элемент <ДатаТип>. Дата в формате ДД.ММ.ГГГГ

Таблица 4.13

Сведения о документе, удостоверяющем личность (УдЛичнФЛТип)

Наименование элемента Сокращенное наименование(код) элемента Признак типа элемента Формат элемента Признак обязательности элемента Дополнительная информация
Код вида документа, удостоверяющего личность КодВидДок А Т(=2) ОК Типовой Элемент <СПДУЛТип>.
Значение выбирается в соответствии с приложением N 3 "Коды видов документов, удостоверяющих личность налогоплательщика" к Порядку
Серия и номер документа, удостоверяющего личность СерНомДок А Т(1-25) О
Дата выдачи документа, удостоверяющего личность ДатаДок А Т(=10) О Типовой элемент <ДатаТип>. Дата в формате ДД.ММ.ГГГГ
Наименование органа, выдавшего документ, удостоверяющий личность ВыдДок А Т(1-255) Н
Код подразделения органа, выдавшего документ, удостоверяющий личность КодВыдДок А Т(=7) Н

Таблица 4.14

Адрес по КЛАДР (АдрКЛАДРТип)

Наименование элемента Сокращенное наименование(код) элемента Признак типа элемента Формат элемента Признак обязательности элемента Дополнительная информация
Почтовый индекс Индекс А Т(=6) Н
Код региона КодРегион А Т(=2) ОК Типовой элемент <ССРФТип>. Значение выбирается в соответствии с приложением N 2 "Коды субъектов Российской Федерации" к Порядку
Район Район А Т(1-50) Н
Город Город А Т(1-50) Н
Населенный пункт НаселПункт А Т(1-50) Н
Улица Улица А Т(1-50) Н
Дом (владение) Дом А Т(1-20) Н
Корпус (строение) Корпус А Т(1-20) Н
Квартира (офис) Кварт А Т(1-20) Н

Таблица 4.15

Адрес по ФИАС (АдрФИАСТип)

Наименование элемента Сокращенное наименование(код) элемента Признак типа элемента Формат элемента Признак обязательности элемента Дополнительная информация
Уникальный идентификационный номер ИдНом А Т(1-36) Н Элемент формируется до уровня последнего внесенного в Федеральную информационную адресную систему (далее - ФИАС) адресного элемента:
Дома (при наличии в ФИАС);
Квартира (при наличии в ФИАС)
Почтовый индекс Индекс А Т(=6) Н
Субъект Российской Федерации (код) Регион П Т(=2) ОК Типовой элемент <ССРФТип>. Значение выбирается в соответствии с приложением N 2 "Коды субъектов Российской Федерации" к Порядку
Муниципальный район/городской округ/внутригородская территория города федерального значения/муниципальный округ МуниципРайон С   НУ Типовой элемент <ВидНаимКодТип>.
Состав элемента представлен в таблице 4.16.
Элемент обязателен, если значение элемента <Регион> не равно 99
(в ред. Приказа ФНС РФ от 13.02.2020 N ЕД-7-21/99@)
Городское поселение / сельское поселение / межселенная территория в составе муниципального района / внутригородской район городского округа ГородСелПоселен С Н Типовой элемент <ВидНаимКодТип>. Состав элемента представлен в таблице 4.16
Населенный пункт (город, деревня, село и прочее) НаселенПункт С Н Типовой элемент <ВидНаимТип>.
Состав элемента представлен в таблице 4.17
Элемент планировочной структуры ЭлПланСтруктур С Н Типовой элемент <ТипНаимТип>.
Состав элемента представлен в таблице 4.18
Элемент улично-дорожной сети ЭлУлДорСети С Н Типовой элемент <ТипНаимТип>.
Состав элемента представлен в таблице 4.18
Земельный участок (номер) ЗемелУчасток П Т(1-50) Н Элемент не заполняется
Здание / сооружение / объект незавершенного строительства Здание С НМ Типовой элемент <НомерТип>.
Состав элемента представлен в таблице 4.19
Помещение в пределах здания, сооружения / машино-место ПомещЗдания С Н Типовой элемент <НомерТип>.
Состав элемента представлен в таблице 4.19
Помещение в пределах квартиры ПомещКвартиры с Н Типовой элемент <НомерТип>.
Состав элемента представлен в таблице 4.19

Таблица 4.16

Сведения о виде (код) и наименовании адресного элемента (ВидНаимКодТип)

Наименование элемента Сокращенное наименование(код) элемента Признак типа элемента Формат элемента Признак обязательности элемента Дополнительная информация
Вид (код) элемента ВидКод А Т(=1) ОК Принимает значения:
для элемента <МуниципРайон>:
1 - муниципальный район |
2 - городской округ |
3 - внутригородская территория города федерального значения |
4 - муниципальный округ |
для элемента <ГородСелПоселен>:
1 - городское поселение |
2 - сельское поселение |
3 - межселенная территория в составе муниципального района |
4 - внутригородской район городского округа
(в ред. Приказа ФНС РФ от 13.02.2020 N ЕД-7-21/99@)
Наименование элемента Наим А Т(1-255) О

Таблица 4.17

Сведения о виде и наименовании адресного элемента (ВидНаимТип)

Наименование элемента Сокращенное наименование(код) элемента Признак типа элемента Формат элемента Признак обязательности элемента Дополнительная информация
Вид элемента Вид А Т(1-50) О
Наименование элемента Наим А Т(1-255) О

Таблица 4.18

Сведения о типе и наименовании адресного элемента (ТипНаимТип)

Наименование элемента Сокращенное наименование(код) элемента Признак типа элемента Формат элемента Признак обязательности элемента Дополнительная информация
Тип элемента Тип А Т(1-50) О
Наименование элемента Наим А Т(1-255) О

Таблица 4.19

Сведения о номере адресного элемента (НомерТип)

Наименование элемента Сокращенное наименование(код) элемента Признак типа элемента Формат элемента Признак обязательности элемента Дополнительная информация
Тип элемента Тип А Т(1-50) О
Номер элемента Номер А Т(1-255) О

Таблица 4.20

Фамилия, имя, отчество (ФИОТип)

Наименование элемента Сокращенное наименование (код) элемента Признак типа элемента Формат элемента Признак обязательности элемента Дополнительная информация
Фамилия Фамилия А Т(1-60) О
Имя Имя А Т(1-60) О
Отчество Отчество А Т(1-60) Н

Таблица 4.21

Приложение N 3
к приказу ФНС России
от 19 марта 2018 г. N ММВ-7-21/151@

ПОРЯДОК ЗАПОЛНЕНИЯ ФОРМЫ "СВЕДЕНИЯ О ТРАНСПОРТНЫХ СРЕДСТВАХ И ОБ ИХ ВЛАДЕЛЬЦАХ, РЕГИСТРИРУЕМЫХ ОРГАНАМИ, ОСУЩЕСТВЛЯЮЩИМИ ГОСУДАРСТВЕННЫЙ НАДЗОР ЗА ТЕХНИЧЕСКИМ СОСТОЯНИЕМ САМОХОДНЫХ МАШИН И ДРУГИХ ВИДОВ ТЕХНИКИ В РОССИЙСКОЙ ФЕДЕРАЦИИ"

(в ред. Приказа ФНС РФ от 13.02.2020 N ЕД-7-21/99@)

I. Общие положения

1.1. Форма "Сведения о транспортных средствах и об их владельцах, регистрируемых органами, осуществляющими государственный надзор за техническим состоянием самоходных машин и других видов техники в Российской Федерации" (далее - Форма) формируется на основании сведений, представляемых в соответствии с пунктом 4 статьи 85 части первой Налогового кодекса Российской Федерации органами, осуществляющими государственный надзор за техническим состоянием самоходных машин и других видов техники в субъектах Российской Федерации (далее - регистрирующий орган), уполномоченными в соответствии с законодательством Российской Федерации осуществлять регистрацию самоходных машин и других видов техники (далее также - машина, транспортное средство).

1.2. Форма составляется в электронной форме и подписывается представляющим сведения должностным лицом, уполномоченным регистрирующим органом (далее - должностное лицо), с использованием электронной подписи.

1.3. Форма состоит из листов, содержащих реквизиты (поля и строки), подлежащие заполнению регистрирующим органом.

Форма включает в себя следующие листы: титульный лист;

лист "А" "1. Сведения о транспортном средстве";

лист "Б" "2. Сведения о физическом лице, на которое зарегистрировано транспортное средство";

лист "В" "3. Сведения об организации, на которую зарегистрировано транспортное средство".

II. Заполнение титульного листа

2.1. На титульном листе указываются следующие сведения о регистрирующем органе:

полное наименование;

основной государственный регистрационный номер (ОГРН);

идентификационный номер налогоплательщика (ИНН) и код причины постановки на учет (КПП).

2.2. На титульном листе указываются наименование налогового органа, в который представляется Форма, и его код.

2.3. В поле "Тип документа":

код 01 проставляется в случае указания кодов вида сведений 01, 02, 05;

код 02 проставляется в случае указания кодов вида сведений 03 - 04, а также в случае исправления ошибки, допущенной в ранее представленных сведениях. При этом заполняются все ранее представленные листы Формы с учетом внесенных изменений.

2.4. При указании в поле "Вид сведений" кода:

01 - заполняются соответствующие листы Формы в отношении регистрации машины;

02 - заполняются соответствующие листы Формы в отношении снятия с учета машины, при этом обязательны для заполнения строка 2.12 "Дата снятия с учета машины" листа "Б" или 3.7 "Дата снятия с учета машины" листа "В";

03 - заполняются представленные ранее листы Формы при изменении характеристик машины и /или сведений о лице, на которое зарегистрировано транспортное средство, при этом в полях, не требующих изменений, указываются ранее представленные сведения. Форма представляется в отношении каждого случая изменения ранее представленных характеристик с обязательным указанием даты их изменения, при этом в полях, не требующих изменений, указываются ранее представленные сведения;

04 - заполняется строка 1.12. " Сведения о розыске", строка 1.12.1 "Дата начала розыска" или строка 1.12.2 "Дата прекращения розыска (дата возврата машины)" листа "А", при этом представляемые сведения носят справочный характер;

05 - заполняется строка "По состоянию на" в связи с представлением сведений, предусмотренных пунктом 4 статьи 85 части первой Налогового кодекса Российской Федерации, по состоянию на 1 января года, являющегося налоговым периодом, в объеме сведений, по которым произошли изменения в календарном году, предшествующему дате представления сведений.

При представлении нескольких видов сведений в поле указываются все коды.

2.5. На титульном листе также указываются:

полностью (без сокращений) фамилия, имя, отчество (при наличии) должностного лица в соответствии с документом, удостоверяющим его личность;

дата составления.

III. Заполнение листа "А" "1. Сведения о транспортном средстве"

3.1. Лист "А" заполняется отдельно по каждому транспортному средству, в отношении которого представляются сведения, отражаемые в Форме.

3.2. По строкам 1.1 - 1.1.1 указываются код страны (при наличии), серия, номер и дата выдачи паспорта самоходной машины и других видов техники.

3.3. По строкам 1.2 - 1.2.1 указываются код страны (при наличии), серия, номер предыдущего паспорта самоходной машины и других видов техники, а также дата его выдачи в случае представления сведений с кодом вида сведений "03", указанном на титульном листе Формы.

3.4. По строке 1.3 указывается государственный регистрационный знак (номер, серия и код региона).

3.5. По строке 1.3.1 указывается дата выдачи государственного регистрационного знака.

3.6. По строке 1.4 указывается предыдущий государственный регистрационный знак с указанием по строке 1.4.1 даты его выдачи, в случае представления сведений с кодом вида сведений "03", указанном на титульном листе Формы.

3.7. По строке 1.5 указывается марка, модель машины (при наличии).

3.8. По строке 1.6 указывается код вида транспортного средства в соответствии с приложением N 1 к настоящему Порядку.

3.9. По строкам 1.7 - 1.7.3 указываются сведения о двигателе /двигателях/, в том числе:

по строке 1.7.1 - сведения о мощности (в лошадиных силах и (или) в киловаттах), в том числе о сумме мощностей двигателей машины, если установлено несколько двигателей;

по строке 1.7.2 - дата изменения мощности, в случае представления сведений с кодом вида сведений "03", указанном на титульном листе Формы.

3.10. По строке 1.8 указывается год производства машины.

3.11. По строке 1.9 указывается имеющийся идентификационный номер (VIN) или (PIN) машины либо заводской номер машины (рамы), при наличии данных сведений.

3.12. По строке 1.10 указывается предыдущий идентификационный номер (VIN) или (PIN) машины либо заводской номер машины (рамы) при наличии данных сведений в случае представления сведений с кодом вида сведений "03", указанном на титульном листе Формы.

3.13. По строке 1.11 указывается дата изменения идентификационного номера (VIN) или (PIN) машины либо заводского номера машины (рамы) при наличии данных сведений, в случае представления сведений с кодом вида сведений "03", указанном на титульном листе Формы.

3.14. По строке 1.12 указываются справочные сведения о розыске машины путем проставления отметки в соответствующем квадрате, расположенном в данной строке (при наличии таких сведений у регистрирующего органа). При этом соответственно заполняется строка 1.12.1 "Дата начала розыска" или строка 1.12.2 "Дата прекращения розыска (дата возврата машины)" (при наличии таких сведений).

Строка 1.12.2 заполняется в случае, если розыск машины прекращен в связи с возвратом ее владельцу. (в ред. Приказа ФНС РФ от 13.02.2020 N ЕД-7-21/99@)

IV. Заполнение листа "Б" "2. Сведения о физическом лице, на которое зарегистрировано транспортное средство"

4.1. Лист "Б" заполняется отдельно по каждому физическому лицу, на которое в соответствии с законодательством Российской Федерации зарегистрировано (было ранее зарегистрировано) транспортное средство, сведения о котором отражены в листе "А" представленной Формы.

4.2. По строкам 2.1 - 2.3 указываются полностью, без сокращений, фамилия, имя, отчество (при наличии) физического лица.

4.3. По строке 2.4 указывается идентификационный номер налогоплательщика физического лица, на которое зарегистрировано транспортное средство (при наличии таких сведений).

4.4. По строке 2.5 указывается дата рождения физического лица.

4.5. По строкам 2.6.1 - 2.6.5 указываются соответственно сведения о документе, удостоверяющем личность физического лица, код вида документа в соответствии с приложением N 3 к настоящему Порядку, серия и номер документа, удостоверяющего личность, наименование органа, выдавшего документ, удостоверяющий личность, код подразделения (при наличии) и дата выдачи.

4.6. По строке 2.7 указывается гражданство физического лица путем проставления отметки в соответствующем поле, расположенном в этой строке. Для иностранного гражданина указывается код гражданства и код страны в соответствии с Общероссийским классификатором стран мира (ОКСМ). Для лица без гражданства в поле "код страны" указывается код 999.

4.7. По строке 2.8 заполняется адрес места жительства (места пребывания - при отсутствии места жительства на территории Российской Федерации) физического лица (далее - адрес).

Заполнение сведений об адресе осуществляется в структурированном виде и текстом на основании сведений о физическом лице, на которое зарегистрировано транспортное средство, содержащихся в регистрирующем органе.

Представление сведений об адресе возможно в двух структурах: на основе территориальных принципов организации местного самоуправления в Российской Федерации (с указанием муниципального деления), на основе административно-территориального деления субъектов Российской Федерации (с указанием административно-территориального деления).

В случае представления сведений об адресе с указанием муниципального деления по строке 2.8.1 (строки "а" - "к") могут указываться:

почтовый индекс (при наличии) (строка "а");

код субъекта Российской Федерации в соответствии с приложением N 2 к настоящему Порядку (строка "б");

муниципальный район, городской округ, муниципальный округ или внутригородская территория (для городов федерального значения) в составе субъекта Российской Федерации (строки "в1" - "в3"); (в ред. Приказа ФНС РФ от 13.02.2020 N ЕД-7-21/99@)

городское или сельское поселение (для муниципального района), внутригородской район в городском округе, межселенная территория в составе муниципального района (строки "в4" - "в7");

вид и наименование населенного пункта (за исключением объектов адресации, расположенных вне границ населенных пунктов) (строки "г1", "г2");

тип и наименование элемента планировочной структуры (при наличии) (строки "д1", "д2");

тип и наименование элемента улично-дорожной сети (при наличии) (строки "е1", "е2");

тип и номер здания, сооружения (строки "ж1" - "ж6");

тип и номер помещения в пределах здания, сооружения (при наличии) (строки "з1", "з2");

тип и номер помещения в пределах квартиры (в отношении коммунальных квартир) (строки "и1", "и2");

уникальный идентификационный номер адреса (строка "к").

В случае представления сведений об адресе с указанием административно-территориального деления заполняется соответственно строка 2.8.2 (строки "а" - "л");

4.8. По строке 2.9 указываются сведения о выданном регистрирующим органом свидетельстве о регистрации машины:

по строке 2.9.1 указываются серия и номер свидетельства о регистрации машины;

по строке 2.9.2 указывается дата выдачи свидетельства о регистрации машины.

4.9. По строке 2.10 указываются (при наличии) сведения о предыдущем свидетельстве о регистрации машины:

по строке 2.10.1 указывается серия и номер предыдущего свидетельства о регистрации машины;

по строке 2.10.2 указывается дата выдачи предыдущего свидетельства о регистрации машины.

Указанные строки заполняются в случае представления сведений с кодом вида сведений "03", указанном на титульном листе Формы.

4.10. По строке 2.11 указываются сведения о дате регистрации машины на соответствующее физическое лицо, в случае представления сведений с кодом вида сведений "01", "03", "04", "05", указанном на титульном листе Формы.

4.11. По строке 2.12 указываются сведения о дате снятия с учета машины на соответствующее физическое лицо, в случае представления сведений с кодом вида сведений "02", "03", "04", "05", указанном на титульном листе Формы.

V. Заполнение листа "В" "3. Сведения об организации, на которую зарегистрировано транспортное средство"

5.1. Лист "В" заполняется отдельно по каждой организации (ее обособленному подразделению), на которую в соответствии с законодательством Российской Федерации зарегистрировано (было зарегистрировано) транспортное средство, сведения о котором отражены в листе "А" представленной Формы.

5.2. По строке 3.1 указывается полное наименование российской организации либо полное наименование иностранной организации, осуществляющей деятельность на территории Российской Федерации через обособленное подразделение.

5.3. По строке 3.2 указывается ОГРН российской организации в соответствии со свидетельством о государственной регистрации юридического лица.

5.4. По строке 3.3 указываются:

для российской организации: ИНН и КПП по месту нахождения российской организаций, на которую зарегистрирована машина, или КПП обособленного подразделения российской организации, по месту нахождения которого зарегистрирована машина;

для иностранной организации: ИНН и КПП обособленного подразделения, через которое осуществляется деятельность на территории Российской Федерации, по месту нахождения которого зарегистрирована машина.

5.5. По строке 3.4 указываются сведения о выданном регистрирующим органом свидетельстве о регистрации машины:

по строке 3.4.1 указываются серия и номер свидетельства о регистрации машины;

по строке 3.4.2 указывается дата выдачи свидетельства о регистрации машины.

5.6. По строке 3.5 указываются (при наличии) сведения о предыдущем свидетельстве о регистрации машины:

по строке 3.5.1 указывается серия и номер предыдущего свидетельства о регистрации машины;

по строке 3.5.2 указывается дата выдачи предыдущего свидетельства о регистрации машины.

Указанные строки заполняются в случае представления сведений с кодом вида сведений "03", указанном на титульном листе Формы.

5.7. По строке 3.6 указываются сведения о дате регистрации машины в отношении соответствующей организации (ее обособленного подразделения) в случае представления сведений с кодом вида сведений "01", "03", "04", "05", указанном на титульном листе Формы.

5.8. По строке 3.7 указываются сведения о дате снятия с учета машины в отношении соответствующей организации (ее обособленного подразделения) в случае представления сведений с кодом вида сведений "02", "03", "04", "05", указанном на титульном листе Формы.

Приложение N 1
к Порядку заполнения формы
"Сведения о транспортных средствах
и об их владельцах, регистрируемых
органами, осуществляющими
государственный надзор
за техническим состоянием
самоходных машин и других видов
техники в Российской Федерации",
утвержденному приказом ФНС России
от 19.03.2018 г. N ММВ-7-21/151@

КОДЫ ВИДОВ ТРАНСПОРТНЫХ СРЕДСТВ

Код Наименование объекта классификации
53001 Тракторы
53003 Самоходные комбайны
56600 Мотосани
56700 Снегоходы
57000 Прочие самоходные машины и механизмы на пневматическом и гусеничном ходу

Приложение N 2
к Порядку заполнения формы
"Сведения о транспортных средствах
и об их владельцах, регистрируемых
органами, осуществляющими
государственный надзор
за техническим состоянием
самоходных машин и других видов
техники в Российской Федерации",
утвержденному приказом ФНС России
от 19.03.2018 г. N ММВ-7-21/151@

СУБЪЕКТЫ РОССИЙСКОЙ ФЕДЕРАЦИИ

(в ред. Приказа ФНС РФ от 13.02.2020 N ЕД-7-21/99@)

Код Наименование
01 Республика Адыгея (Адыгея)
02 Республика Башкортостан
03 Республика Бурятия
04 Республика Алтай
05 Республика Дагестан
06 Республика Ингушетия
07 Кабардино-Балкарская Республика
08 Республика Калмыкия
09 Карачаево-Черкесская Республика
10 Республика Карелия
11 Республика Коми
12 Республика Марий Эл
13 Республика Мордовия
14 Республика Саха (Якутия)
15 Республика Северная Осетия - Алания
16 Республика Татарстан (Татарстан)
17 Республика Тыва
18 Удмуртская Республика
19 Республика Хакасия
20 Чеченская Республика
21 Чувашская Республика - Чувашия
22 Алтайский край
23 Краснодарский край
24 Красноярский край
25 Приморский край
26 Ставропольский край
27 Хабаровский край
28 Амурская область
29 Архангельская область
30 Астраханская область
31 Белгородская область
32 Брянская область
33 Владимирская область
34 Волгоградская область
35 Вологодская область
36 Воронежская область
37 Ивановская область
38 Иркутская область
39 Калининградская область
40 Калужская область
41 Камчатский край
42 Кемеровская область - Кузбасс
(в ред. Приказа ФНС РФ от 13.02.2020 N ЕД-7-21/99@)
43 Кировская область
44 Костромская область
45 Курганская область
46 Курская область
47 Ленинградская область
48 Липецкая область
49 Магаданская область
50 Московская область
51 Мурманская область
52 Нижегородская область
53 Новгородская область
54 Новосибирская область
55 Омская область
56 Оренбургская область
57 Орловская область
58 Пензенская область
59 Пермский край
60 Псковская область
61 Ростовская область
62 Рязанская область
63 Самарская область
64 Саратовская область
65 Сахалинская область
66 Свердловская область
67 Смоленская область
68 Тамбовская область
69 Тверская область
70 Томская область
71 Тульская область
72 Тюменская область
73 Ульяновская область
74 Челябинская область
75 Забайкальский край
76 Ярославская область
77 г. Москва
78 г. Санкт-Петербург
79 Еврейская автономная область
83 Ненецкий автономный округ
86 Ханты-Мансийский автономный округ - Югра
87 Чукотский автономный округ
89 Ямало-Ненецкий автономный округ
91 Республика Крым
92 г. Севастополь
99 Иные территории, включая город и космодром Байконур

Приложение N 3
к Порядку заполнения формы
"Сведения о транспортных средствах
и об их владельцах, регистрируемых
органами, осуществляющими
государственный надзор
за техническим состоянием
самоходных машин и других видов
техники в Российской Федерации",
утвержденному приказом ФНС России
от 19.03.2018 г. N ММВ-7-21/151@

КОДЫ ВИДОВ ДОКУМЕНТОВ, УДОСТОВЕРЯЮЩИХ ЛИЧНОСТЬ НАЛОГОПЛАТЕЛЬЩИКА

Код Наименование документа Сокращение Шаблон серии и номера
01 Паспорт гражданина СССР ПаСССР R-ББ 999999
03 Свидетельство о рождении СвдРжд SSSSSSSSSSSSSSSSSSSSSSSSS
05 Справка об освобождении из места лишения свободы Справ SSSSSSSSSSSSSSSSSSSSSSSSS
07 Военный билет ВоеБил ББ 0999999
08 Временное удостоверение, выданное взамен военного билета ВрУдВБ SSSSSSSSSSSSSSSSSSSSSSSSS
10 Паспорт иностранного гражданина ПасИнс SSSSSSSSSSSSSSSSSSSSSSSSS
11 Свидетельство о рассмотрении ходатайства о признании лица беженцем на территории Российской Федерации по существу СвиРег SSSSSSSSSSSSSSSSSSSSSSSSS
12 Вид на жительство в Российской Федерации ВидЖит SSSSSSSSSSSSSSSSSSSSSSSSS
13 Удостоверение беженца УдсБеж SSSSSSSSSSSSSSSSSSSSSSSSS
14 Временное удостоверение личности гражданина Российской Федерации ВрУдсЛ SSSSSSSSSSSSSSSSSSSSSSSSS
15 Разрешение на временное проживание в Российской Федерации РазрВр SSSSSSSSSSSSSSSSSSSSSSSSS
18 Свидетельство о предоставлении временного убежища на территории Российской Федерации СвВрУб ББ-999 9999999
21 Паспорт гражданина Российской Федерации ПасРФ 99 99 999999
23 Свидетельство о рождении, выданное уполномоченным органом иностранного государства СвРжИн SSSSSSSSSSSSSSSSSSSSSSSSS
24 Удостоверение личности военнослужащего Российской Федерации УдВоен ББ 9999999
26 Паспорт моряка ПасМор ББ 0999999
27 Военный билет офицера запаса ВоеЗап ББ 0999999
61 Свидетельство о регистрации по месту жительства СвдРег SSSSSSSSSSSSSSSSSSSSSSSSS
62 Вид на жительство иностранного гражданина ВдЖтИГ SSSSSSSSSSSSSSSSSSSSSSSSS

Примечания

В графе "Шаблон серии и номера" приведены данные для контроля значения серии, номера документа.

Шаблон состоит из символов "R", "Б", "9", "0", "S", "-" (тире) и " " (пробел).

Используются следующие обозначения:

R - на месте одного символа R располагается целиком римское число, заданное символами "I", "V", "X", "L", "C", набранных на верхнем регистре латинской клавиатуры; возможно представление римских чисел с помощью символов "1", "У", "Х", "Л", "С" соответственно, набранных на верхнем регистре русской клавиатуры;

9 - любая десятичная цифра (обязательная);

0 - любая десятичная цифра (необязательная, может отсутствовать);

Б - любая русская заглавная буква;

S - символ не контролируется (может содержать любую букву, цифру или отсутствовать);

"-" (тире) - указывает на обязательное наличие данного символа в контролируемом значении.

Пробелы используются для разделения групп символов, а также вместо знаков " " или "N" для разделения серии и номера документа.

Число пробелов между значащими символами в контролируемом значении не должно превышать пяти.