Приказ ФНС РФ от 05.07.2019 N ММВ-7-13/338@

"Об утверждении формы и формата представления уведомления об участии в иностранных организациях (об учреждении иностранных структур без образования юридического лица) в электронной форме, а также порядка заполнения формы и порядка представления уведомления об участии в иностранных организациях (об учреждении иностранных структур без образования юридического лица) в электронной форме и признании утратившим силу Приказа ФНС России от 24.04.2015 N ММВ-7-14/177@"
Редакция от 16.07.2020 — Не действует Перейти в действующую
Показать изменения

Зарегистрировано в Минюсте России 1 августа 2019 г. N 55477

ФЕДЕРАЛЬНАЯ НАЛОГОВАЯ СЛУЖБА

ПРИКАЗ
от 5 июля 2019 г. N ММВ-7-13/338@

ОБ УТВЕРЖДЕНИИ ФОРМЫ И ФОРМАТА ПРЕДСТАВЛЕНИЯ УВЕДОМЛЕНИЯ ОБ УЧАСТИИ В ИНОСТРАННЫХ ОРГАНИЗАЦИЯХ (ОБ УЧРЕЖДЕНИИ ИНОСТРАННЫХ СТРУКТУР БЕЗ ОБРАЗОВАНИЯ ЮРИДИЧЕСКОГО ЛИЦА) В ЭЛЕКТРОННОЙ ФОРМЕ, А ТАКЖЕ ПОРЯДКА ЗАПОЛНЕНИЯ ФОРМЫ И ПОРЯДКА ПРЕДСТАВЛЕНИЯ УВЕДОМЛЕНИЯ ОБ УЧАСТИИ В ИНОСТРАННЫХ ОРГАНИЗАЦИЯХ (ОБ УЧРЕЖДЕНИИ ИНОСТРАННЫХ СТРУКТУР БЕЗ ОБРАЗОВАНИЯ ЮРИДИЧЕСКОГО ЛИЦА) В ЭЛЕКТРОННОЙ ФОРМЕ И ПРИЗНАНИИ УТРАТИВШИМ СИЛУ ПРИКАЗА ФНС РОССИИ ОТ 24.04.2015 N ММВ-7-14/177@

(в ред. Приказа ФНС РФ от 16.07.2020 N ЕД-7-2/448@)

В соответствии с подпунктами 1 и 2 пункта 3.1 статьи 23 и пунктом 4 статьи 25.14 Налогового кодекса Российской Федерации (Собрание законодательства Российской Федерации, 1998, N 31, ст. 3824; 2014, N 48, ст. 6657; 2016, N 7, ст. 920; 2019, N 23, ст. 2908), а также на основании пункта 1 Положения о Федеральной налоговой службе, утвержденного постановлением Правительства Российской Федерации от 30.09.2004 N 506 "Об утверждении Положения о Федеральной налоговой службе" (Собрание законодательства Российской Федерации, 2004, N 40, ст. 3961; 2005, N 8, ст. 654; 2006, N 23, ст. 2510; 2009, N 9, ст. 1119; 2014, N 51, ст. 7456; 2016, N 17, ст. 2399, N 47, ст. 6654; 2017, N 15 (ч. 1), ст. 2194; 2018, N 41, ст. 6269), приказываю:

1. Утвердить:

форму "Уведомление об участии в иностранных организациях (об учреждении иностранных структур без образования юридического лица)" согласно приложению N 1 к настоящему приказу;

формат представления уведомления об участии в иностранных организациях (об учреждении иностранных структур без образования юридического лица) в электронной форме согласно приложению N 2 к настоящему приказу;

порядок заполнения формы "Уведомление об участии в иностранных организациях (об учреждении иностранных структур без образования юридического лица)" согласно приложению N 3 к настоящему приказу;

Абзац пятый. - Утратил силу. (в ред. Приказа ФНС РФ от 16.07.2020 N ЕД-7-2/448@)

2. Признать утратившим силу приказ Федеральной налоговой службы от 24.04.2015 N ММВ-7-14/177@ "Об утверждении формы и формата представления в электронной форме уведомления об участии в иностранных организациях (об учреждении иностранных структур без образования юридического лица), а также порядка заполнения формы и порядка представления в электронной форме уведомления об участии в иностранных организациях (об учреждении иностранных структур без образования юридического лица)" (зарегистрирован Министерством юстиции Российской Федерации 13.05.2015, регистрационный номер 37273).

3. Руководителям (исполняющим обязанности руководителя) управлений Федеральной налоговой службы по субъектам Российской Федерации и начальникам (исполняющим обязанности начальника) межрегиональных инспекций Федеральной налоговой службы по крупнейшим налогоплательщикам довести настоящий приказ до нижестоящих налоговых органов и обеспечить его применение.

4. Контроль за исполнением настоящего приказа возложить на заместителя руководителя Федеральной налоговой службы, координирующего работу по контролю и надзору за соблюдением законодательства Российской Федерации о налогах и сборах, а также принятых в соответствии с ним нормативных правовых актов и правильностью исчисления налогов и сборов по итогам проведения налоговых проверок.

Руководитель
Федеральной налоговой службы
М.В. МИШУСТИН

Приложение N 1
к приказу ФНС России
от 05.07.2019 N ММВ-7-13/338@

                          ИНН                
                                                                         
    5360   2015     КПП                   Стр. 0 0 1

Форма по КНД 1120411

УВЕДОМЛЕНИЕ ОБ УЧАСТИИ В ИНОСТРАННЫХ ОРГАНИЗАЦИЯХ (ОБ УЧРЕЖДЕНИИ ИНОСТРАННЫХ СТРУКТУР БЕЗ ОБРАЗОВАНИЯ ЮРИДИЧЕСКОГО ЛИЦА)

Номер корректировки           Представляется в налоговый орган (код)                              
                                                                             
Налогоплательщик (код)           Основание подачи уведомления (код)                              
                                                                             
Сведения о налогоплательщике
                                                                             
                                                                             
                                                                             
                                                                             
                                                                             
                                                                             
                                                                             
(наименование организации (фамилия, имя, отчество <1> физического лица))
                                                                             
Сведения о физическом лице заполняются на странице 002
                                                                             
Данное уведомление составлено на       страницах с приложением копии документа <2> на       листах                        
Достоверность и полноту сведений, указанных в настоящем уведомлении, подтверждаю:     Заполняется работником налогового органа  
                                          Сведения о представлении уведомления  
  1 - физическое лицо                                            
  2 - представитель физического лица <2>     Данное уведомление представлено (код)                    
  3 - руководитель организации                                            
  4 - представитель организации <2>     на       страницах с приложением копии документа <2>  
                                                                                 
                                          на       листах                    
                                                                                 
                                          Дата представления уведомления     .     .          
                                                                                 
                                          Зарегистрировано за N                            
(фамилия, имя, отчество <1> руководителя организации либо представителя полностью)                                            
                                                                                 
ИНН                                                                                
                                                                                 
Номер контактного телефона                                            
                                                                                 
                                                                                 
Адрес электронной почты                                                                      
                                                                                 
Подпись           Дата     .     .                                                    
                                          Фамилия, И.О. <1>     Подпись  
Наименование и реквизиты документа, подтверждающего полномочия представителя налогоплательщика                                            
                                                                                 
                                                                                 
                                                                                 
                                                                                 

<1> Отчество указывается при наличии. Аналогично для всех других листов уведомления.
<2> К уведомлению прилагается копия документа, подтверждающего полномочия представителя.
                                                                                 
                                                                                 

                          ИНН                
                                                                         
    5360   2022     КПП                   Стр. 0 0 2

Сведения о физическом лице

1. Фамилия                                                                      
                                                                             
2. Имя                                                                      
                                                                             
3. Отчество                                                                      
                                                                             
4. Дата Рождения     .     .                                                          
                                                                             
5. Место рождения                                                          
                                                                             
                                                                             
                                                                           
                                                                             
                  1 – гражданин Российской Федерации 6.1. Код страны <3>                    
6. Гражданство       2 – иностранный гражданин           (для иностранного гражданина)          
                  3 – лицо без гражданства                                          
                                                                             
7. Сведения о документе, удостоверяющем личность:                       7.1. Код вида документа            
                                                                             
7.2. Серия и номер                                       7.3. Дата     .     .        
                                                  выдачи                    
7.4. Кем выдан                 .     .                                              
                                                                             
8. Сведения о документе <4>, подтверждающем регистрацию физического лица по месту жительства (месту пребывания)     8.1. Код вида документа    
                         
                                                                             
8.2. Серия и номер                                         8.3. Дата     .     .        
                                                    выдачи                    
8.4. Кем выдан                                                                      
                                                                             
9. Адрес места жительства в стране постоянного проживания иностранного гражданина (лица без гражданства)   9.1. Код страны      
                                                                             
                                                                             
                                                                             
                                                                             
                                                                             
                                                                             
                                                                             

<3> Указывается цифровой код страны в соответствии с Общероссийским классификатором стран мира. Аналогично для всех других листов уведомления.
<4> Заполняется в случае представления документа, удостоверяющего личность, отличного от паспорта.
Достоверность и полноту сведений, указанных на данной странице, подтверждаю:
                                                                               
          (подпись)   (дата)        
                                                                               
                                                                               
                          ИНН                
                                                                         
    5360   2039     КПП                   Стр.

Фамилия   И.   О.  

Лист А

Сведения об иностранной организации

1. Номер иностранной организации И О -                                                    
                                                                               
2. Полное наименование                                                      
                                                                             
                                                                               
                                                                             
                                                                               
                                                                             
                                                                               
                                                                             
(в латинской транскрипции)
                                                                               
3. Код страны регистрации (инкорпорации)                                                      
                                                                               
3.1. Код страны налогового резидента                                                      
                                                                               
4. Дата регистрации иностранной организации     .     .                                          
                                                                               
5. Регистрационный номер в стране регистрации (инкорпорации)                            
                                                                             
                                                                               
                                                                             
                                                                               
6. Код налогоплательщика в стране регистрации (инкорпорации) или аналог (если имеется)                        
                                                                             
                                                                               
                                                                             
6.1. Код налогоплательщика в стране налогового резидентства или аналог (если имеется)                        
                                                                             
                                                                               
                                                                             
                                                                               
7. Адрес в стране регистрации (инкорпорации) (если имеется)                              
                                                                             
                                                                               
                                                                             
                                                                               
                                                                             
                                                                               
8. Участие               1 - прямое;                                              
                    2 - косвенное;                                              
                    3 - смешанное.                                              
                                                                               
9. Дата возникновения участия     .     .                                                  
                                                                               
10. Дата изменения доли (порядка) участия     .     .                                                  
                                                                               
11. Доля участия, %       .                                                      
                                                                               
12. Дата прекращения участия     .     .                                                  
                                                                               
                                                                               
Достоверность и полноту сведений, указанных на данной странице, подтверждаю:
                                                                               
              (подпись)   (дата)            
                                                                               
                                                                             

                          ИНН                
                                                                         
    5360   2046     КПП                   Стр.

Фамилия   И.   О.  

Лист Б

Сведения о российской организации

1. Номер российской организации Р О -                                                    
                                                                               
2. ОГРН                                                            
                                                                               
3. ИНН                                                            
                                                                               
4. КПП                                                            
                                                                               
5. Полное наименование                                                      
                                                                             
                                                                               
                                                                             
                                                                               
                                                                             
                                                                               
                                                                             
                                                                               
Достоверность и полноту сведений, указанных на данной странице, подтверждаю:
                                                                               
              (подпись)   (дата)            
                                                                               
                                                                             

                          ИНН                
                                                                         
    5360   2053     КПП                   Стр.
Фамилия   И.   О.  

Лист В

Сведения об иностранной структуре без образования юридического лица

1. Номер иностранной структуры   И С -                                                
                                                                               
2. Основание представления сведений об иностранной структуре                                  
                                                                               
2.1. Учредитель   0 - нет 2.2. Контролирующее лицо   0 - нет    
                      1 - да                       1 - да    
                                                                               
3. Сведения об иностранной структуре                                                        
                                                                               
3.1. Организационная форма (код)   1 - фонд;   4 - товарищество;                            
                        2 - партнерство;   5 - иная форма осуществления коллективных инвестиций и (или) доверительного управления.  
                        3 - траст;    
3.2. Наименование иностранной структуры                                                        
                                                                             
                                                                               
                                                                             
                                                                               
                                                                             
                                                                               
                                                                             
(в латинской транскрипции)
3.3. Наименование и реквизиты документа об учреждении иностранной структуры
                                                                             
                                                                               
                                                                             
(на русском языке)
                                                                               
3.4. Дата учреждения         .     .                     3.5. Код страны, в которой        
(регистрации)                                     учреждена иностранная        
иностранной структуры                                   структура        
3.6. Регистрационный номер (иной идентификатор) иностранной структуры в стране учреждения (регистрации) (если применимо)
                                                                             
3.7. Иные сведения, идентифицирующие иностранную структуру                                          
                                                                             
                                                                               
                                                                             
                                                                               
                                                                             
                                                                               
                                                                             
                                                                               
                                                                             
                                                                               
                                                                             
                                                                               
4. Дата возникновения основания представления сведений об иностранной структуре     .     .                                
                                                                               
5. Доля участия, %       .                                                      
                                                                               
6. Дата прекращения основания представления сведений об иностранной структуре     .     .                                
                                                                               
Достоверность и полноту сведений, указанных на данной странице, подтверждаю:
                                                                               
              (подпись)   (дата)            
                                                                               
                                                                             

                          ИНН                
                                                                         
    5360   2060     КПП                   Стр.
Фамилия   И.   О.  

Лист Г

Раскрытие порядка участия налогоплательщика в иностранной организации при наличии косвенного участия

1. Сведения о косвенном участии налогоплательщика в иностранной организации                              
                                                                               
1.1. Номер иностранной организации (из Листа А): И О -                                              
                                                                               
1.2. Полное наименование                                                    
                                                                             
                                                                               
                                                                             
                                                                               
                                                                             
                                                                               
                                                                             
(в латинской транскрипции)
                                                                               
1.3. Доля косвенного участия - итого, %                           .                            
                                                                               
2. Раскрытие участия в иностранной организации                                                    
                                                                               
2.1. Номер последовательности участия                                                        
                                                                               
2.2. Доля косвенного участия в последовательности - итого, %                 .                            
                                                                               
2.3. Сведения об участниках последовательности                                            
                                                                               
    2.3.1. Номер участника               2.3.2. Доля прямого участия, % /          
                                      2.3.3. Доля косвенного участия, %          
                                                                               
2.3.1.     -                         2.3.2.       .                                  
                                                                               
                                  2.3.3.       .                                  
                                                                               
2.3.1.     -                         2.3.2.       .                                  
                                                                               
                                  2.3.3.       .                                  
                                                                               
2.3.1.     -                         2.3.2.       .                                  
                                                                               
                                  2.3.3.       .                                  
                                                                               
2.3.1.     -                         2.3.2.       .                                  
                                                                               
                                  2.3.3.       .                                  
                                                                               
2.3.1.     -                         2.3.2.       .                                  
                                                                               
                                  2.3.3.       .                                  
                                                                               
2.3.1.     -                         2.3.2.       .                                  
                                                                               
                                  2.3.3.       .                                  
                                                                               
2.3.1.     -                         2.3.2.       .                                  
                                                                               
                                  2.3.3.       .                                  
                                                                               
2.3.1.     -                         2.3.2.       .                                  
                                                                               
                                  2.3.3.       .                                  
                                                                               
Достоверность и полноту сведений, указанных на данной странице, подтверждаю:
                                                                               
              (подпись)         (дата)            
                                                                               
                                                                               

Приложение N 2
к приказу ФНС России
от 05.07.2019 N ММВ-7-13/338@

ФОРМАТ ПРЕДСТАВЛЕНИЯ УВЕДОМЛЕНИЯ ОБ УЧАСТИИ В ИНОСТРАННЫХ ОРГАНИЗАЦИЯХ (ОБ УЧРЕЖДЕНИИ ИНОСТРАННЫХ СТРУКТУР БЕЗ ОБРАЗОВАНИЯ ЮРИДИЧЕСКОГО ЛИЦА) В ЭЛЕКТРОННОЙ ФОРМЕ

I. ОБЩИЕ СВЕДЕНИЯ

1. Настоящий формат описывает требования к XML файлам (далее - файл обмена) передачи в налоговые органы уведомления об участии в иностранных организациях (об учреждении иностранных структур без образования юридического лица) в электронной форме.

2. Номер версии настоящего формата 5.02, часть DXXXVI.

II. ОПИСАНИЕ ФАЙЛА ОБМЕНА

3. Имя файла обмена должно иметь следующий вид:

R_T_A_K_O_GGGGMMDD_N, где:

R_T - префикс, принимающий значение UT_UVUCHINO;

A_K - идентификатор получателя информации, где: A - идентификатор получателя, которому направляется файл обмена, K - идентификатор конечного получателя, для которого предназначена информация из данного файла обмена <1>. Каждый из идентификаторов (A и K) имеет вид для налоговых органов - четырехразрядный код налогового органа;

<1> Передача файла от отправителя к конечному получателю (K) может осуществляться в несколько этапов через другие налоговые органы, осуществляющие передачу файла на промежуточных этапах, которые обозначаются идентификатором A. В случае передачи файла от отправителя к конечному получателю при отсутствии налоговых органов, осуществляющих передачу на промежуточных этапах, значения идентификаторов A и K совпадают.

O - идентификатор отправителя информации, имеет вид:

для организаций - девятнадцатиразрядный код (идентификационный номер налогоплательщика (далее - ИНН) и код причины постановки на учет (далее - КПП) организации (обособленного подразделения));

для физических лиц - двенадцатиразрядный код (ИНН физического лица, при наличии. При отсутствии ИНН - последовательность из двенадцати нулей).

GGGG - год формирования передаваемого файла, MM - месяц, DD - день;

N - идентификационный номер файла (длина - от 1 до 36 знаков. Идентификационный номер файла должен обеспечивать уникальность файла).

Расширение имени файла - xml. Расширение имени файла может указываться как строчными, так и прописными буквами.

Параметры первой строки файла обмена

Первая строка XML файла должна иметь следующий вид:

<?xml version ="1.0" encoding ="windows-1251"?>

Имя файла, содержащего XML схему файла обмена, должно иметь следующий вид:

UT_UVUCHINO_1_536_00_05_02_xx, где xx - номер версии схемы.

Расширение имени файла - xsd.

XML схема файла обмена приводится отдельным файлом и размещается на официальном сайте Федеральной налоговой службы.

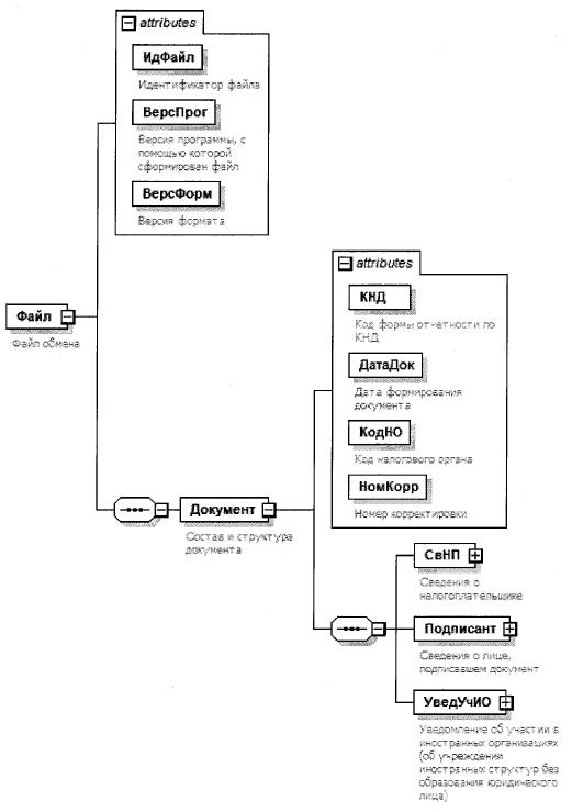
4. Логическая модель файла обмена представлена в виде диаграммы структуры файла обмена на рисунке 1 настоящего формата. Элементами логической модели файла обмена являются элементы и атрибуты XML файла. Перечень структурных элементов логической модели файла обмена и сведения о них приведены в таблицах 4.1 - 4.21 настоящего формата.

Для каждого структурного элемента логической модели файла обмена приводятся следующие сведения:

наименование элемента. Приводится полное наименование элемента <2>;

<2> В строке таблицы могут быть описаны несколько элементов, наименования которых разделены символом "|". Такая форма записи применяется при наличии в файле обмена только одного элемента из описанных в этой строке.

сокращенное наименование (код) элемента. Приводится сокращенное наименование элемента. Синтаксис сокращенного наименования должен удовлетворять спецификации XML;

признак типа элемента. Может принимать следующие значения: "С" - сложный элемент логической модели (содержит вложенные элементы), "П" - простой элемент логической модели, реализованный в виде элемента XML файла, "А" - простой элемент логической модели, реализованный в виде атрибута элемента XML файла. Простой элемент логической модели не содержит вложенные элементы;

формат элемента. Формат элемента представляется следующими условными обозначениями: T - символьная строка; N - числовое значение (целое или дробное).

Формат символьной строки указывается в виде T(n-k) или T(=k), где: n - минимальное количество знаков, k - максимальное количество знаков, символ "-" - разделитель, символ "=" означает фиксированное количество знаков в строке. В случае, если минимальное количество знаков равно 0, формат имеет вид T(0-k). В случае, если максимальное количество знаков неограничено, формат имеет вид T(n-).

Формат числового значения указывается в виде N(m.k), где: m - максимальное количество знаков в числе, включая знак (для отрицательного числа), целую и дробную часть числа без разделяющей десятичной точки, k - максимальное число знаков дробной части числа. Если число знаков дробной части числа равно 0 (то есть число целое), то формат числового значения имеет вид N(m).

Для простых элементов, являющихся базовыми в XML, например, элемент с типом "date", поле "Формат элемента" не заполняется. Для таких элементов в поле "Дополнительная информация" указывается тип базового элемента;

признак обязательности элемента определяет обязательность наличия элемента (совокупности наименования элемента и его значения) в файле обмена. Признак обязательности элемента может принимать следующие значения: "О" - наличие элемента в файле обмена обязательно; "Н" - наличие элемента в файле обмена необязательно, то есть элемент может отсутствовать. Если элемент принимает ограниченный перечень значений (по классификатору, кодовому словарю и тому подобному), то признак обязательности элемента дополняется символом "К". Например, "ОК". В случае если количество реализаций элемента может быть более одной, то признак обязательности элемента дополняется символом "М". Например, "НМ" или "ОКМ".

К вышеперечисленным признакам обязательности элемента может добавляться значение "У" в случае описания в XML схеме условий, предъявляемых к элементу в файле обмена, описанных в графе "Дополнительная информация". Например, "НУ" или "ОКУ";

дополнительная информация содержит, при необходимости, требования к элементу файла обмена, не указанные ранее. Для сложных элементов указывается ссылка на таблицу, в которой описывается состав данного элемента. Для элементов, принимающих ограниченный перечень значений из классификатора (кодового словаря и тому подобного), указывается соответствующее наименование классификатора (кодового словаря и тому подобного) или приводится перечень возможных значений. Для классификатора (кодового словаря и тому подобного) может указываться ссылка на его местонахождение. Для элементов, использующих пользовательский тип данных, указывается наименование типового элемента.

Рисунок 1. Диаграмма структуры файла обмена

Таблица 4.1

Файл обмена (Файл)

Наименование элемента Сокращенное наименование (код) элемента Признак типа элемента Формат элемента Признак обязательности элемента Дополнительная информация
Идентификатор файла ИдФайл А T(1-100) ОУ Содержит (повторяет) имя сформированного файла (без расширения)
Версия программы, с помощью которой сформирован файл ВерсПрог А T(1-40) О  
Версия формата ВерсФорм А T(1-5) О Принимает значение: 5.02
Состав и структура документа Документ С   О Состав элемента представлен в таблице 4.2

Таблица 4.2

Состав и структура документа (Документ)

Наименование элемента Сокращенное наименование (код) элемента Признак типа элемента Формат элемента Признак обязательности элемента Дополнительная информация
Код формы отчетности по КНД КНД А T(=7) ОК Типовой элемент <КНДТип>.
Принимает значение: 1120411
Дата формирования документа ДатаДок А T(=10) О Типовой элемент <ДатаТип>.
Дата в формате ДД.ММ.ГГГГ
Код налогового органа КодНО А T(=4) ОК Типовой элемент <СОНОТип>
Номер корректировки НомКорр А N(3) О Принимает значение:
0 - первичный документ,
1 - 999 - номер корректировки для корректирующего документа
Сведения о налогоплательщике СвНП С   О Состав элемента представлен в таблице 4.3
Сведения о лице, подписавшем документ Подписант С   О Состав элемента представлен в таблице 4.8
Уведомление об участии в иностранных организациях (об учреждении иностранных структур без образования юридического лица) УведУчИО С   О Состав элемента представлен в таблице 4.10

Таблица 4.3

Сведения о налогоплательщике (СвНП)

Наименование элемента Сокращенное наименование (код) элемента Признак типа элемента Формат элемента Признак обязательности элемента Дополнительная информация
Налогоплательщик (код) ПрНП А T(=1) ОК Принимает значение:
1 - российская организация |
2 - физическое лицо |
3 - иностранная организация, осуществляющая деятельность на территории Российской Федерации через обособленное подразделение, в случае, если такая иностранная организация, признается налоговым резидентом Российской Федерации в соответствии со статьей 246.2 Налогового кодекса Российской Федерации |
4 - физическое лицо, признаваемое налоговым резидентом по итогам календарного года |
5 - доверительный управляющий |
6 - международная компания
Налогоплательщик - организация | НПЮЛ С   О Состав элемента представлен в таблице 4.4
Налогоплательщик - физическое лицо НПФЛ С   О Состав элемента представлен в таблице 4.5

Таблица 4.4

Налогоплательщик - организация (НПЮЛ)

Наименование элемента Сокращенное наименование (код) элемента Признак типа элемента Формат элемента Признак обязательности элемента Дополнительная информация
Наименование организации НаимОрг А T(1-1000) О  
ИНН ИННЮЛ А T(=10) О Типовой элемент <ИННЮЛТип>
КПП КПП А T(=9) О Типовой элемент <КППТип>

Таблица 4.5

Налогоплательщик - физическое лицо (НПФЛ)

Наименование элемента Сокращенное наименование (код) элемента Признак типа элемента Формат элемента Признак обязательности элемента Дополнительная информация
ИНН физического лица ИННФЛ А T(=12) Н Типовой элемент <ИННФЛТип>
Фамилия, имя, отчество физического лица ФИО С   О Типовой элемент <ФИОТип>.
Состав элемента представлен в таблице 4.21
Сведения о физическом лице СведФЛ С   О Состав элемента представлен в таблице 4.6

Таблица 4.6

Сведения о физическом лице (СведФЛ)

Наименование элемента Сокращенное наименование (код) элемента Признак типа элемента Формат элемента Признак обязательности элемента Дополнительная информация
Дата рождения ДатаРожд А T(=10) О Типовой элемент <ДатаТип>
Место рождения МестоРожд А T(1-128) О  
Гражданство ПрГражд А T(=1) ОК Принимает значение:
1 - гражданин Российской Федерации |
2 - иностранный гражданин |
3 - лицо без гражданства
Код страны (для иностранного гражданина) ОКСМ А T(=3) НК Типовой элемент <ОКСМТип>.
Принимает значение (цифровой код) в соответствии с Общероссийским классификатором стран мира
Сведения о документе, удостоверяющем личность УдЛичн С   О Типовой элемент <УдЛичнФЛТип>.
Состав элемента представлен в таблице 4.20
Сведения о документе, подтверждающем регистрацию физического лица по месту жительства (месту пребывания) СведДокРег С   Н Типовой элемент <УдЛичнФЛТип>.
Состав элемента представлен в таблице 4.20
Адрес места жительства в стране постоянного проживания иностранного гражданина (лица без гражданства) СвАдрИно С   Н Состав элемента представлен в таблице 4.7

Таблица 4.7

Адрес места жительства в стране постоянного проживания иностранного гражданина (лица без гражданства) (СвАдрИно)

Наименование элемента Сокращенное наименование (код) элемента Признак типа элемента Формат элемента Признак обязательности элемента Дополнительная информация
Код страны ОКСМ А T(=3) ОК Типовой элемент <ОКСМТип>.
Принимает значение (цифровой код) в соответствии с Общероссийским классификатором стран мира
Адрес места жительства за пределами Российской Федерации АдрИно А T(1-255) О  

Таблица 4.8

Сведения о лице, подписавшем документ (Подписант)

Наименование элемента Сокращенное наименование (код) элемента Признак типа элемента Формат элемента Признак обязательности элемента Дополнительная информация
Признак лица, подписавшего документ ПрПодп А T(=1) ОК Принимает значение:
1 - физическое лицо |
2 - представитель физического лица |
3 - руководитель организации |
4 - представитель организации
ИНН физического лица ИННФЛ А T(=12) Н Типовой элемент <ИННФЛТип>
Номер контактного телефона Тлф А T(1-20) Н  
Адрес электронной почты АдрЭлПочт А T(1-45) Н  
Фамилия, имя, отчество ФИО С   НУ Типовой элемент <ФИОТип>.
Состав элемента представлен в таблице 4.21.
Элемент обязателен для <ПрПодп>= 2 | 3 | 4
Сведения о представителе налогоплательщика СвПред С   НУ Состав элемента представлен в таблице 4.9.
Элемент обязателен для <ПрПодп>= 2 | 4

Таблица 4.9

Сведения о представителе налогоплательщика (СвПред)

Наименование элемента Сокращенное наименование (код) элемента Признак типа элемента Формат элемента Признак обязательности элемента Дополнительная информация
Наименование и реквизиты документа, подтверждающего полномочия представителя НаимДок А T(1-120) О  

Таблица 4.10

Уведомление об участии в иностранных организациях (об учреждении иностранных структур без образования юридического лица) (УведУчИО)

Наименование элемента Сокращенное наименование (код) элемента Признак типа элемента Формат элемента Признак обязательности элемента Дополнительная информация
Основание подачи уведомления ОснУвед А T(=1) ОК Принимает значение:
1 - начало участия |
2 - изменение доли участия |
3 - прекращение участия |
4 - основание возникло до 15.05.2015 |
5 - основание возникло в период с 15.05.2015 по 15.06.2015 |
6 - уточненное уведомление |
7 - изменение порядка участия (без изменения доли участия)
Сведения об иностранной организации СведИО С   НМУ Состав элемента представлен в таблице 4.11.
Элемент обязателен при отсутствии <СведИСБезЮЛ>
Сведения о российской организации СведРос С   НМ Состав элемента представлен в таблице 4.12
Сведения об иностранной структуре без образования юридического лица СведИСБезЮЛ С   НМУ Состав элемента представлен в таблице 4.13.
Элемент обязателен при отсутствии <СведИО>
Раскрытие порядка участия налогоплательщика в иностранной организации при наличии косвенного участия РаскрУчИОКосв С   НМ Состав элемента представлен в таблице 4.16

Таблица 4.11

Сведения об иностранной организации (СведИО)

Наименование элемента Сокращенное наименование (код) элемента Признак типа элемента Формат элемента Признак обязательности элемента Дополнительная информация
Номер иностранной организации НомерИО А T(=8) О Принимает значение в виде ИО-NNNNN, где NNNNN - пятизначный порядковый номер
Полное наименование (в латинской транскрипции) НаимОргЛат А T(1-1000) О  
Код страны регистрации (инкорпорации) СтрРег А T(=3) ОК Типовой элемент <ОКСМТип>.
Принимает значение (цифровой код) в соответствии с Общероссийским классификатором стран мира
Код страны налогового резидентства СтрНалРез А T(=3) ОК Типовой элемент <ОКСМТип>.
Принимает значение (цифровой код) в соответствии с Общероссийским классификатором стран мира
Дата регистрации иностранной организации ДатаРегИО А T(=10) Н Типовой элемент <ДатаТип>.
Дата в формате ДД.ММ.ГГГГ
Регистрационный номер в стране регистрации (инкорпорации) РегНомер А T(1-100) О  
Код налогоплательщика в стране регистрации (инкорпорации) или аналог (если имеется) КодНПРег А T(1-100) Н  
Код налогоплательщика в стране налогового резидентства или аналог (если имеется) КодНалРез А T(1-100) Н  
Адрес в стране регистрации (инкорпорации) (если имеется) АдрСтрРег А T(1-255) Н  
Участие Участие А T(=1) ОК Принимает значение:
1 - прямое |
2 - косвенное |
3 - смешанное
Дата возникновения участия ДатаВознУч А T(=10) ОУ Типовой элемент <ДатаТип>.
Дата в формате ДД.ММ.ГГГГ.
Принимает значение 15.05.2015 при <ОснУвед>=4
Дата изменения доли (порядка) участия ДатаИзмДолиУч А T(=10) НУ Типовой элемент <ДатаТип>.
Дата в формате ДД.ММ.ГГГГ.
Элемент заполняется только при <ОснУвед>=2 | 7
Доля участия, % ДоляУч А N(18.15) О  
Дата прекращения участия ДатаКонУч А T(=10) НУ Типовой элемент <ДатаТип>.
Дата в формате ДД.ММ.ГГГГ.
Элемент заполняется только при <ОснУвед>=3

Таблица 4.12

Сведения о российской организации (СведРос)

Наименование элемента Сокращенное наименование (код) элемента Признак типа элемента Формат элемента Признак обязательности элемента Дополнительная информация
Номер российской организации НомерРО А T(=8) О Принимает значение в виде PO-NNNNN, где NNNNN - пятизначный порядковый номер
Полное наименование НаимОрг А T(1-1000) О  
ОГРН ОГРН А T(=13) О Типовой элемент <ОГРНТип>
ИНН ИННЮЛ А T(=10) О Типовой элемент <ИННЮЛТип>
КПП КПП А T(=9) О Типовой элемент <КППТип>

Таблица 4.13

Сведения об иностранной структуре без образования юридического лица (СведИСБезЮЛ)

Наименование элемента Сокращенное наименование (код) элемента Признак типа элемента Формат элемента Признак обязательности элемента Дополнительная информация
Номер иностранной структуры НомерИС А T(=8) О Принимает значение в виде ИС-NNNNN, где NNNNN - пятизначный порядковый номер
Дата возникновения основания представления сведений об иностранной структуре ДатаВознУч А T(=10) ОУ Типовой элемент <ДатаТип>.
Дата в формате ДД.ММ.ГГГГ.
Принимает значение 15.05.2015 при <ОснУвед>=4
Доля участия, % ДоляУч А N(18.15) О  
Дата прекращения основания представления сведений об иностранной структуре ДатаКонУч А T(=10) НУ Типовой элемент <ДатаТип>.
Дата в формате ДД.ММ.ГГГГ.
Элемент заполняется только при <ОснУвед>=3
Основание представления сведений об иностранной структуре ОснПредСведИО С   О Состав элемента представлен в таблице 4.14
Сведения об иностранной структуре СведИС С   О Состав элемента представлен в таблице 4.15

Таблица 4.14

Основание представления сведений об иностранной структуре (ОснПредСведИО)

Наименование элемента Сокращенное наименование (код) элемента Признак типа элемента Формат элемента Признак обязательности элемента Дополнительная информация
Учредитель Учредит А T(=1) ОК Принимает значение:
0 - нет |
1 - да
Контролирующее лицо КонтрЛиц А T(=1) ОК Принимает значение:
0 - нет |
1 - да

Таблица 4.15

Сведения об иностранной структуре (СведИС)

Наименование элемента Сокращенное наименование (код) элемента Признак типа элемента Формат элемента Признак обязательности элемента Дополнительная информация
Организационная форма (код) ОргФорм А T(=1) ОК Принимает значение:
1 - фонд |
2 - партнерство |
3 - траст |
4 - товарищество |
5 - иная форма осуществления коллективных инвестиций и (или) доверительного управления
Наименование иностранной структуры (в латинской транскрипции) НаимОргЛат А T(1-1000) О  
Наименование и реквизиты документа об учреждении иностранной структуры НаимДокУчр А T(1-200) Н  
Дата учреждения (регистрации) иностранной структуры ДатаУчр А T(=10) ОУ Типовой элемент <ДатаТип>.
Дата в формате ДД.ММ.ГГГГ.
Принимает значение 15.05.2015 при <ОснУвед>=4
Код страны, в которой учреждена иностранная структура СтранаУчрИС А T(=3) ОК Типовой элемент <ОКСМТип>.
Принимает значение (цифровой код) в соответствии с Общероссийским классификатором стран мира
Регистрационный номер (иной идентификатор) иностранной структуры в стране учреждения (регистрации) (если применимо) РегНомерИС А T(1-50) Н  
Иные сведения, идентифицирующие иностранную структуру ИныеСведИС А T(1-1000) Н  

Таблица 4.16

Раскрытие порядка участия налогоплательщика в иностранной организации при наличии косвенного участия (РаскрУчИОКосв)

Наименование элемента Сокращенное наименование (код) элемента Признак типа элемента Формат элемента Признак обязательности элемента Дополнительная информация
Сведения о косвенном участии налогоплательщика в иностранной организации СвУчКосвИО С   О Состав элемента представлен в таблице 4.17
Раскрытие участия в иностранной организации РаскрУчИО С   ОМ Состав элемента представлен в таблице 4.18

Таблица 4.17

Сведения о косвенном участии налогоплательщика в иностранной организации (СвУчКосвИО)

Наименование элемента Сокращенное наименование (код) элемента Признак типа элемента Формат элемента Признак обязательности элемента Дополнительная информация
Номер иностранной организации НомерИО А T(=8) О Принимает значение в виде ИО-NNNNN, где NNNNN - пятизначный порядковый номер
Полное наименование (в латинской транскрипции) НаимОргЛат А T(1-1000) О  
Доля косвенного участия - итого, % ДоляУчКосвИт А N(18.15) О  

Таблица 4.18

Раскрытие участия в иностранной организации (РаскрУчИО)

Наименование элемента Сокращенное наименование (код) элемента Признак типа элемента Формат элемента Признак обязательности элемента Дополнительная информация
Номер последовательности участия НомерПосл А T(=5) О  
Доля косвенного участия в последовательности - итого, % ДоляКосвПослИт А N(18.15) О  
Сведения об участниках последовательности СведУчПосл С   ОМ Состав элемента представлен в таблице 4.19

Таблица 4.19

Сведения об участниках последовательности (СведУчПосл)

Наименование элемента Сокращенное наименование (код) элемента Признак типа элемента Формат элемента Признак обязательности элемента Дополнительная информация
Номер участника НомерУч А T(=8) О Принимает значение в виде ИО-NNNNN или PO-NNNNN или ИС-NNNNN, где NNNNN - пятизначный порядковый номер
Доля прямого участия, % ДоляУчПрям А N(18.15) Н  
Доля косвенного участия, % ДоляУчКосв А N(18.15) Н  

Таблица 4.20

Сведения о документе, удостоверяющем личность (УдЛичнФЛТип)

Наименование элемента Сокращенное наименование (код) элемента Признак типа элемента Формат элемента Признак обязательности элемента Дополнительная информация
Код вида документа КодВидДок А T(=2) ОК Типовой элемент <СПДУЛТип>.
Принимает значение в соответствии с приложением "Виды документов, удостоверяющих личность налогоплательщика" к Порядку заполнения формы "Уведомление об участии в иностранных организациях (об учреждении иностранных структур без образования юридического лица)", утвержденному настоящим приказом
Серия и номер документа СерНомДок А T(1-25) О  
Дата выдачи документа ДатаДок А T(=10) О Типовой элемент <ДатаТип>.
Дата в формате ДД.ММ.ГГГГ
Наименование органа, выдавшего документ ВыдДок А T(1-255) О  

Таблица 4.21

Фамилия, имя, отчество (ФИОТип)

Наименование элемента Сокращенное наименование (код) элемента Признак типа элемента Формат элемента Признак обязательности элемента Дополнительная информация
Фамилия Фамилия А T(1-60) О  
Имя Имя А T(1-60) О  
Отчество Отчество А T(1-60) Н  

Приложение N 3
к приказу ФНС России
от 05.07.2019 N ММВ-7-13/338@

ПОРЯДОК ЗАПОЛНЕНИЯ ФОРМЫ "УВЕДОМЛЕНИЕ ОБ УЧАСТИИ В ИНОСТРАННЫХ ОРГАНИЗАЦИЯХ (ОБ УЧРЕЖДЕНИИ ИНОСТРАННЫХ СТРУКТУР БЕЗ ОБРАЗОВАНИЯ ЮРИДИЧЕСКОГО ЛИЦА)"

I. Общие положения

1. Уведомление об участии в иностранных организациях (об учреждении иностранных структур без образования юридического лица) заполняется налогоплательщиками, которые в соответствии подпунктами 1 и 2 пункта 3.1 статьи 23 Налогового кодекса Российской Федерации (далее - Кодекс) обязаны уведомлять о своем участии в иностранных организациях (в случае, если доля такого участия превышает 10 процентов) и об учреждении иностранных структур без образования юридического лица в порядке и сроки, предусмотренные статьей 25.14 Кодекса.

2. Форма уведомления об участии в иностранных организациях (об учреждении иностранных структур без образования юридического лица) (далее - Уведомление) включает в себя страницу 001 (далее - титульный лист), страницу 002 "Сведения о физическом лице" (далее - страница 002), Лист А "Сведения об иностранной организации", Лист Б "Сведения о российской организации", Лист В "Сведения об иностранной структуре без образования юридического лица", Лист Г "Раскрытие порядка участия налогоплательщика в иностранной организации при наличии косвенного участия".

II. Общие требования к заполнению формы "Уведомление об участии в иностранных организациях (об учреждении иностранных структур без образования юридического лица)" на бумажном носителе

3. Уведомление заполняется рукописным способом чернилами черного либо синего цвета или с использованием соответствующего программного обеспечения в одном экземпляре.

Заполнению подлежат только те листы Уведомления, в отношении которых имеются основания для их заполнения.

Не допускается исправление ошибок с помощью корректирующего или иного аналогичного средства, двусторонняя печать документа на бумажном носителе, скрепление листов документов, приводящее к порче бумажного носителя.

Каждому показателю соответствует одно поле, состоящее из определенного количества знакомест. В каждом поле указывается только один показатель.

Исключение составляют показатели, одним из значений которых является дата.

Для даты предусмотрены три поля: день, месяц и год, разделенные знаком "." (точка).

Пример заполнения даты: 01.02.2018.

4. Страницы формы Уведомления имеют сквозную нумерацию, начиная с первого листа. Показатель номера страницы формы Уведомления (поле "Стр."), имеющий три знакоместа, записывается в определенном для нумерации поле, слева направо, начиная с первого (левого) знакоместа.

Например, для первой страницы - "001"; для десятой страницы - "010".

5. Особенности рукописного способа заполнения формы Уведомления:

1) заполнение полей значениями текстовых, числовых, кодовых показателей осуществляется слева направо, начиная с первого (левого) знакоместа;

2) заполнение текстовых полей осуществляется заглавными печатными буквами;

3) в случае отсутствия данных для заполнения показателя или неполного заполнения знакомест ставится прочерк. При этом прочерк представляет собой прямую линию, проведенную посередине незаполненных знакомест.

6. При распечатке на принтере Уведомления, подготовленного с использованием программного обеспечения, допускается отсутствие обрамления знакомест и прочерков для незаполненных знакомест. Расположение и размеры значений реквизитов не должны изменяться. Печать знаков выполняется шрифтом Courier New высотой 16 - 18 пунктов.

III. Заполнение титульного листа формы Уведомления

7. В полях "ИНН" и "КПП" в верхней части каждой страницы формы Уведомления указываются:

организацией - идентификационный номер налогоплательщика (далее - ИНН) и код причины постановки на учет (далее - КПП), присвоенные ей при постановке на учет в налоговом органе по месту нахождения, организацией, отнесенной в соответствии со статьей 83 Кодекса к категории крупнейших налогоплательщиков - КПП, присвоенный при постановке на учет в качестве крупнейшего налогоплательщика;

физическим лицом - ИНН, присвоенный ему в налоговом органе по месту жительства, и имеющим документ, подтверждающий присвоение ИНН (свидетельство о постановке на учет физического лица в налоговом органе, отметка в паспорте гражданина Российской Федерации), и использующим ИНН наряду с персональными данными.

8. В поле "Номер корректировки" указывается:

цифра "0" - в случае представления налогоплательщиком первичного Уведомления;

цифры начиная с "1" - согласно порядковому номеру уточненного Уведомления. Указываются только в случае, если в поле "Основание подачи уведомления (код)" указан код "6" (уточненное уведомление).

9. В поле "Представляется в налоговый орган (код)" указывается код налогового органа по месту нахождения организации или месту жительства физического лица (месту пребывания - при отсутствии у физического лица места жительства на территории Российской Федерации), в который представляется Уведомление.

Налогоплательщики, отнесенные в соответствии со статьей 83 Кодекса к категории крупнейших налогоплательщиков, указывают код налогового органа по месту своего учета в качестве крупнейших налогоплательщиков, в который представляется Уведомление.

10. В поле "Налогоплательщик (код)" указывается соответствующая цифра:

"1" - российская организация;

"2" - физическое лицо;

"3" - иностранная организация, осуществляющая деятельность на территории Российской Федерации через обособленное подразделение, в случае, если такая иностранная организация признается налоговым резидентом Российской Федерации в соответствии со статьей 246.2 Кодекса;

"4" - физическое лицо, признаваемое налоговым резидентом Российской Федерации по итогам календарного года.

Код "4" указывается в случае представления Уведомления налогоплательщиком - физическим лицом, представляющим Уведомление в соответствии с абзацем вторым пункта 3 статьи 25.14 Кодекса;

"5" - доверительный управляющий.

Код "5" указывается в случае представления Уведомления лицом, указанным в пункте 3.3 статьи 23 Кодекса;

"6" - международная компания.

Код "6" указывается в случае представления Уведомления международной компанией в соответствии с абзацем шестым пункта 3 статьи 25.14 Кодекса.

11. В поле "Основание подачи уведомления (код)" указывается соответствующая цифра:

"1" - начало участия;

"2" - изменение доли участия.

Уведомление об изменении доли участия заполняется только в отношении иностранной организации, в которой доля участия налогоплательщика, представляющего такое уведомление, поменялась. При этом заполняются листы Уведомления, необходимые для отражения сведений об изменении доли участия в иностранной организации;

"3" - прекращение участия.

Уведомление о прекращении участия заполняется только в отношении иностранной организации (иностранной структуры без образования юридического лица), участие налогоплательщика в которой прекращено;

"4" - основание возникло до 15.05.2015;

"5" - основание возникло в период с 15.05.2015 по 15.06.2015;

"6" - уточненное уведомление.

Код "6" указывается в случае подачи уточненного Уведомления при обнаружении налогоплательщиком неполноты сведений, неточностей либо ошибок в заполнении представленного ранее Уведомления.

При этом уточненное Уведомление заполняется только в отношении иностранных организаций (иностранной структуры без образования юридического лица), в отношении которых обнаружены факты неполноты отражения сведений, неточности, ошибки. Одновременно помимо заполнения Листа А "Сведения об иностранной организации" формы Уведомления (в случае представления уточненного Уведомления в отношении иностранной организации) или Листа В "Сведения об иностранной структуре без образования юридического лица" формы Уведомления (в случае представления уточненного Уведомления в отношении иностранной структуры без образования юридического лица) заполнению подлежат те листы Уведомления, в которых уточняются соответствующие сведения;

"7" - изменение порядка участия (без изменения доли участия).

Код "7" указывается в случае представления Уведомления в связи с изменением порядка участия в иностранной организации (без изменения доли участия).

Уведомление об изменении порядка участия (без изменения доли участия) заполняется только в отношении иностранной организации, порядок участия налогоплательщика в которой изменен. При этом заполняются листы Уведомления, необходимые для отражения измененного порядка участия.

12. В поле "Сведения о налогоплательщике" указывается:

для налогоплательщика - организации - полное наименование организации, в соответствии с ее учредительными документами;

для налогоплательщика - физического лица - фамилия, имя и отчество (при наличии) полностью. При этом сведения о физическом лице заполняются на странице 002 формы Уведомления.

13. В поле "Данное уведомление составлено на ____ страницах" указывается количество страниц, на которых составлено Уведомление.

14. В поле "с приложением копии документа <2> на ___ листах" указывается количество листов копии документа, подтверждающего полномочия представителя налогоплательщика.

15. В разделе "Достоверность и полноту сведений, указанных в настоящем уведомлении, подтверждаю":

1) при указании лица, подтверждающего достоверность и полноту сведений, указанных в Уведомлении, в поле, состоящем из одного знакоместа, проставляется соответствующая цифра:

"1" - физическое лицо;

"2" - представитель физического лица;

"3" - руководитель организации;

"4" - представитель организации;

2) в поле "фамилия, имя, отчество <1> руководителя организации либо представителя полностью" указываются построчно полностью фамилия, имя и отчество (при наличии) руководителя организации либо представителя, подтверждающего достоверность и полноту сведений, указанных в Уведомлении;

3) в поле "ИНН" указывается ИНН физического лица, указанного в подпункте 2 настоящего пункта, при наличии у него документа, подтверждающего постановку на учет в налоговом органе (свидетельство о постановке на учет физического лица в налоговом органе, отметка в паспорте гражданина Российской Федерации), и использующего ИНН наряду с персональными данными;

4) в поле "Номер контактного телефона" указывается номер контактного телефона, по которому можно связаться с лицом, подтверждающим достоверность и полноту сведений в Уведомлении (с указанием телефонных кодов, требующихся для обеспечения телефонной связи). Номер телефона указывается без пробелов и прочерков;

5) в поле "Адрес электронной почты" указывается адрес электронной почты для осуществления взаимодействия налоговых органов с лицом, подтверждающим достоверность и полноту сведений, указанных в Уведомлении, в электронной форме.

Информация, указанная в подпунктах 4 и 5 настоящего пункта, заполняется при наличии контактного номера телефона и адреса электронной почты;

6) в месте, отведенном для подписи, проставляется подпись лица, подтверждающего достоверность и полноту сведений, указанных в Уведомлении;

7) в поле "Дата" указывается дата подписания Уведомления;

8) в поле "Наименование и реквизиты документа, подтверждающего полномочия представителя налогоплательщика" указывается наименование и реквизиты документа, подтверждающего полномочия представителя.

16. Раздел "Заполняется работником налогового органа" содержит сведения о способе представления Уведомления, количестве страниц Уведомления, количестве листов копии документа, подтверждающего полномочия представителя, приложенных к Уведомлению, дате его представления (получения), номере, под которым зарегистрировано Уведомление, фамилии и инициалах имени и отчества (при наличии) работника налогового органа, принявшего Уведомление, и его подпись.

IV. Заполнение страницы 002 формы Уведомления

17. Страница 002 формы Уведомления заполняется в случае представления Уведомления налогоплательщиком - физическим лицом.

Сведения указываются в соответствии с документом, удостоверяющим личность физического лица, построчно:

1) фамилия, имя, отчество (при наличии);

2) дата рождения;

3) место рождения;

4) в поле "6. Гражданство" указывается соответствующая цифра:

"1" - гражданин Российской Федерации;

"2" - иностранный гражданин;

"3" - лицо без гражданства.

При наличии у гражданина Российской Федерации двойного гражданства указывается цифра "1";

5) в поле "6.1. Код страны <3> (для иностранного гражданина)" указывается цифровой код страны, гражданином которой является физическое лицо, в соответствии с Общероссийским классификатором стран мира ОК (МК (ИСО 3166) 004-97) 025-2001 (далее - ОКСМ).

18. При заполнении поля "7. Сведения о документе, удостоверяющем личность" указываются:

1) код вида документа, удостоверяющего личность физического лица, в соответствии с приложением "Коды видов документов, удостоверяющих личность налогоплательщика" к настоящему Порядку;

2) реквизиты документа, удостоверяющего личность (серия и номер документа, дата его выдачи, наименование органа, выдавшего документ), в соответствии с реквизитами документа, удостоверяющего личность физического лица.

19. В поле "8. Сведения о документе <4>, подтверждающем регистрацию физического лица по месту жительства (месту пребывания)" указываются:

1) код вида документа, подтверждающего регистрацию физического лица по месту жительства (месту пребывания), в соответствии с приложением "Коды видов документов, удостоверяющих личность налогоплательщика" к настоящему Порядку;

2) реквизиты документа, подтверждающего регистрацию физического лица по месту жительства (месту пребывания) (серия и номер документа, дата выдачи, наименование органа, выдавшего документ), в соответствии с реквизитами документа, подтверждающего регистрацию физического лица по месту жительства (месту пребывания).

20. В поле "9. Адрес места жительства в стране постоянного проживания иностранного гражданина (лица без гражданства)" указывается адрес места жительства в стране постоянного проживания. В поле "9.1. Код страны" указывается цифровой код страны, гражданином которой является физическое лицо, в соответствии с ОКСМ.

V. Заполнение Листа А "Сведения об иностранной организации" формы Уведомления

21. Лист А "Сведения об иностранной организации" (далее - Лист А) формы Уведомления заполняется в отношении иностранной организации, в которой налогоплательщик принимает прямое, косвенное или смешанное участие.

Если налогоплательщик принимает участие в нескольких иностранных организациях, то в отношении каждой такой иностранной организации заполняется отдельный Лист А формы Уведомления.

22. В поле "1. Номер иностранной организации" указывается цифровой уникальный номер иностранной организации, присваиваемый налогоплательщиком самостоятельно.

Например, ИО - 0 0 0 0 1 .

Если налогоплательщик принимает участие в нескольких иностранных организациях, то каждой такой иностранной организации присваивается свой уникальный номер. Уникальные номера присваиваются последовательно и не подлежат изменению в течение всего срока участия в соответствующей иностранной организации.

В случае прекращения участия налогоплательщика в иностранной организации, уникальный номер иностранной организации повторно иной иностранной организации не присваивается.

23. В поле "2. Полное наименование" указывается полное наименование иностранной организации в латинской транскрипции (по правилам транслитерации).

24. В поле "3. Код страны регистрации (инкорпорации)" указывается цифровой код страны регистрации (инкорпорации) иностранной организации в соответствии с ОКСМ.

25. Поле "3.1. Код страны налогового резидентства" заполняется, если страна налогового резидентства иностранной организации отличается от страны регистрации (инкорпорации) в соответствии с ОКСМ.

26. В поле "4. Дата регистрации иностранной организации" указывается дата регистрации иностранной организации, созданной после 01.01.2015.

27. В поле "5. Регистрационный номер в стране регистрации (инкорпорации)" указывается регистрационный номер, присвоенный иностранной организации в стране регистрации (инкорпорации).

28. В поле "6. Код налогоплательщика в стране регистрации (инкорпорации) или аналог (если имеется)" указывается код налогоплательщика (если имеется), присвоенный иностранной организации в стране регистрации (инкорпорации).

29. Поле "6.1. Код налогоплательщика в стране налогового резидентства или аналог (если имеется)" заполняется, если страна налогового резидентства иностранной организации отличается от страны регистрации (инкорпорации).

30. В поле "7. Адрес в стране регистрации (инкорпорации) (если имеется)" указывается полный адрес места нахождения иностранной организации в государстве (на территории) регистрации (инкорпорации) в латинской транскрипции.

31. В поле "8. Участие" указывается:

цифра "1" - в случае прямого участия налогоплательщика в иностранной организации;

цифра "2" - в случае косвенного участия налогоплательщика в иностранной организации;

цифра "3" - в случае смешанного участия налогоплательщика в иностранной организации (то есть в случае прямого и косвенного участия в иностранной организации одновременно).

32. В поле "9. Дата возникновения участия" указывается дата начала участия налогоплательщика в иностранной организации, в отношении которой заполняется Лист А формы Уведомления.

При заполнении формы Уведомления в связи с основанием, возникшим до 15.05.2015, указывается дата 15.05.2015.

33. В поле "10. Дата изменения доли (порядка) участия" указывается дата изменения доли участия или дата изменения порядка участия налогоплательщика в иностранной организации (без изменения доли участия). Данное поле заполняется только при указании на титульном листе в качестве основания представления Уведомления изменение доли участия ("2") или изменение порядка участия в иностранной организации (без изменения доли участия) ("7").

34. В поле "11. Доля участия, %" указывается процентная доля прямого или косвенного участия налогоплательщика в данной иностранной организации.

В случае смешанного участия в иностранной организации указывается суммарная доля участия (прямого и косвенного) налогоплательщика в иностранной организации.

35. В поле "12. Дата прекращения участия" указывается дата прекращения участия налогоплательщика в иностранной организации. Данное поле заполняется только при указании в титульном листе в качестве основания представления Уведомления прекращение участия ("3").

При заполнении формы Уведомления о начале участия или об изменении доли участия налогоплательщика в иностранной организации описываемое поле не заполняется.

VI. Заполнение Листа Б "Сведения о российской организации" формы Уведомления

36. Лист Б "Сведения о российской организации" (далее - Лист Б) формы Уведомления заполняется в отношении российской организации, через которую налогоплательщик принимает участие в иностранных организациях.

Если налогоплательщик принимает участие в иностранных организациях через несколько российских организаций, то в отношении каждой такой российской организации заполняется отдельный Лист Б формы Уведомления.

37. В поле "1. Номер российской организации" указывается цифровой уникальный номер российской организации, присваиваемый налогоплательщиком самостоятельно.

Например, РО - 0 0 0 0 1 .

Если налогоплательщик принимает участие в иностранных организациях через несколько российских организаций, то каждой такой российской организации присваивается свой уникальный номер.

Уникальные номера присваиваются последовательно и не подлежат изменению в течение всего срока участия в соответствующей иностранной организации.

В случае прекращения участия налогоплательщика в иностранной организации через российскую организацию уникальный номер российской организации повторно иной российской организации не присваивается.

38. В поле "2. ОГРН" указывается основной государственный регистрационный номер организации (ОГРН).

39. В полях "3. ИНН" и "4. КПП" указываются соответственно ИНН и КПП российской организации, присвоенные ей при постановке на учет в налоговом органе по месту нахождения.

40. В поле "5. Полное наименование" указывается полное наименование российской организации в соответствии с ее учредительными документами.

VII. Заполнение Листа В "Сведения об иностранной структуре без образования юридического лица" формы Уведомления

41. Лист В "Сведения об иностранной структуре без образования юридического лица" (далее - Лист В) формы Уведомления заполняется в отношении иностранной структуры без образования юридического лица в следующих случаях:

1) если налогоплательщик является учредителем иностранной структуры без образования юридического лица;

2) если налогоплательщик принимает участие в иностранной организации через иностранную структуру без образования юридического лица.

Если налогоплательщик принимает участие в иностранных организациях через несколько иностранных структур без образования юридического лица, то в отношении каждой такой иностранной структуры заполняется отдельный Лист В формы Уведомления.

При наличии одновременно всех оснований, перечисленных в подпунктах 1 и 2 настоящего пункта, в отношении такой иностранной структуры без образования юридического лица заполняется один Лист В формы Уведомления.

42. В поле "1. Номер иностранной структуры" указывается цифровой уникальный номер иностранной структуры, присваиваемый налогоплательщиком самостоятельно.

Например, ИС - 0 0 0 0 1 .

Если налогоплательщик является учредителем нескольких иностранных структур без образования юридического лица, то каждой такой иностранной структуре присваивается свой уникальный номер.

Если налогоплательщик принимает участие в иностранных организациях через несколько иностранных структур без образования юридического лица, то каждой такой иностранной структуре без образования юридического лица присваивается свой уникальный номер.

Уникальные номера присваиваются последовательно и не подлежат изменению в течение всего срока участия в соответствующей иностранной организации.

При одновременном наличии всех оснований, предусмотренных подпунктами 1 и 2 пункта 41 настоящего Порядка, в отношении иностранной структуры без образования юридического лица, то такой структуре присваивается один уникальный номер.

В случае прекращения оснований для подачи Уведомления, предусмотренных подпунктами 1 и 2 пункта 41 настоящего Порядка, уникальный номер участника повторно не присваивается.

43. При заполнении раздела "2. Основание представления сведений об иностранной структуре" в поле "2.1. Учредитель" указывается:

цифра "0" - в случае, если налогоплательщик не является учредителем иностранной структуры без образования юридического лица;

цифра "1" - в случае, если налогоплательщик является учредителем иностранной структуры без образования юридического лица.

В поле "2.2. Контролирующее лицо" указывается:

цифра "0" - в случае, если налогоплательщик не является контролирующим лицом иностранной структуры без образования юридического лица;

цифра "1" - в случае, если налогоплательщик является контролирующим лицом иностранной структуры без образования юридического лица.

44. В поле "3.1. Организационная форма (код)" указывается соответствующая цифра:

"1" - фонд;

"2" - партнерство;

"3" - траст;

"4" - товарищество;

"5" - иная форма осуществления коллективных инвестиций и (или) доверительного управления.

45. В поле "3.2. Наименование иностранной структуры" указывается полное наименование иностранной структуры без образования юридического лица в латинской транскрипции. В случае отсутствия наименования указывается информация, идентифицирующая организационную форму иностранной структуры без образования юридического лица в соответствии с личным законом этой иностранной структуры и (или) ее учредительными документами.

46. В поле "3.3. Наименование и реквизиты документа об учреждении иностранной структуры" указываются наименование и реквизиты документа об учреждении иностранной структуры на русском языке.

47. В поле "3.4. Дата учреждения (регистрации) иностранной структуры" указываются дата учреждения иностранной структуры без образования юридического лица или дата регистрации такой иностранной структуры в стране учреждения в случае, если такая регистрация осуществлялась.

При указании в титульном листе формы Уведомления в поле "Основание подачи уведомления (код)" кода "4" (основание возникло до 15.05.2015) в описываемом поле указывается дата 15.05.2015.

48. В поле "3.5. Код страны, в которой учреждена иностранная структура" указывается цифровой код страны учреждения иностранной структуры без образования юридического лица в соответствии с ОКСМ.

49. В поле "3.6. Регистрационный номер (иной идентификатор) иностранной структуры в стране учреждения (регистрации) (если применимо)" указывается регистрационный номер иностранной структуры без образования юридического лица в стране учреждения (регистрации) в случае его наличия.

50. Поле "3.7. Иные сведения, идентифицирующие иностранную структуру" заполняется в случае наличия иных сведений, идентифицирующих иностранную структуру без образования юридического лица. Указанное поле является обязательным для заполнения в целях идентификации такой иностранной структуры в случае указания налогоплательщиком в поле "2.1. Учредитель" описываемого листа формы Уведомления кода "1" и отсутствия информации для заполнения поля "3.3. Наименование и реквизиты документа об учреждении иностранной структуры" описываемого листа формы Уведомления, или в случае указания в поле "2.2. Контролирующее лицо" описываемого листа формы Уведомления кода "1".

51. В поле "4. Дата возникновения основания представления сведений об иностранной структуре" указывается дата возникновения основания представления сведений об иностранной структуре без образования юридического лица. В данном поле указывается дата (первая из дат), с которой начали выполняться одно или несколько оснований, указанных налогоплательщиком в поле "2. Основание представления сведений об иностранной структуре" Листа В формы Уведомления.

52. Поле "5. Доля участия, %" заполняется только в том случае, если налогоплательщик реализует через соответствующую иностранную структуру без образования юридического лица участие в уставном капитале иностранной организации, указанной в Листе А формы Уведомления. В этом случае в поле "5. Доля участия, %" указывается доля косвенного участия в иностранной организации, осуществляемого с использованием иностранной структуры без образования юридического лица, определенная в соответствии с пунктом 6 статьи 105.2 Кодекса.

53. В поле "6. Дата прекращения основания представления сведений об иностранной структуре" указывается дата утраты налогоплательщиком статуса контролирующего лица или учредителя иностранной структуры без образования юридического лица, если основания, указанные в поле "2. Основание предоставления сведений об иностранной структуре" описываемого листа формы Уведомления, перестают выполняться.

VIII. Заполнение Листа Г "Раскрытие порядка участия налогоплательщика в иностранной организации при наличии косвенного участия" формы Уведомления

54. Лист Г "Раскрытие порядка участия налогоплательщика в иностранной организации при наличии косвенного участия" (далее - Лист Г) формы Уведомления заполняется в целях раскрытия косвенного участия налогоплательщика в иностранной организации.

Если Уведомление представляется в отношении нескольких иностранных организаций, в которых налогоплательщик принимает косвенное участие, то Лист Г формы Уведомления заполняется в отношении каждой такой иностранной организации.

55. В разделе "1. Сведения о косвенном участии налогоплательщика в иностранной организации" указываются следующие сведения об иностранной организации, косвенное участие налогоплательщика в которой раскрывается:

в поле "1.1. Номер иностранной организации (из Листа А)" указывается номер иностранной организации, указанный в поле "1. Номер иностранной организации" Листа А формы Уведомления;

в поле "1.2. Полное наименование" - полное наименование иностранной организации в латинской транскрипции;

в поле "1.3. Доля косвенного участия - итого, %" указывается сумма выраженных в процентах долей косвенного участия налогоплательщика в иностранной организации, указанной в разделе "1. Сведения о косвенном участии налогоплательщика в иностранной организации" описываемого листа формы Уведомления, по всем последовательностям участия в данной иностранной организации.

56. В разделе "2. Раскрытие участия в иностранной организации" последовательно указываются следующие сведения об иностранных (российских) организациях и (или) иностранных структурах без образования юридического лица, через которые осуществляется участие налогоплательщика в конечной для каждой последовательности иностранной организации:

в поле "2.1. Номер последовательности участия" - цифровой номер последовательности участия налогоплательщика в иностранных (российских) организациях и (или) иностранных структурах без образования юридического лица, через которые налогоплательщик принимает косвенное участие в иностранной организации, указанной в разделе "1. Сведения о косвенном участии налогоплательщика в иностранной организации" описываемого листа формы Уведомления. Указанный номер присваивается налогоплательщиком самостоятельно. В случае, если косвенное участие реализовано через несколько последовательностей участия, то каждой последовательности участия присваивается отдельный цифровой номер;

в поле "2.2. Доля косвенного участия в последовательности - итого, %" - выраженная в процентах доля косвенного участия налогоплательщика в иностранной организации, указанной в разделе "1. Сведения о косвенном участии налогоплательщика в иностранной организации" описываемого листа формы Уведомления, по данной последовательности участия (соответствует доле косвенного участия в конечном участнике последовательности);

в поле "2.3. Сведения об участниках последовательности" - последовательно все участники последовательности, указанной в поле "2.1. Номер последовательности участия" описываемого листа формы Уведомления.

Первым в последовательности указывается участник - иностранная (российская) организация или иностранная структура без образования юридического лица, в которой налогоплательщик владеет долей прямого участия.

Последним в последовательности указывается участник - иностранная организация, косвенное участие налогоплательщика в которой раскрывается (соответствует номеру участника в разделе "1. Сведения о косвенном участии налогоплательщика в иностранной организации" описываемого листа формы Уведомления).

57. В поле "2.3.1. Номер участника" указывается уникальный номер участника соответственно иностранной организации согласно Листу А, российской организации согласно Листу Б, иностранной структуры без образования юридического лица согласно Листу В формы Уведомления.

58. В поле "2.3.2. Доля прямого участия, %":

в отношении первого участника последовательности указывается доля прямого участия налогоплательщика в последующей иностранной (российской) организации или иностранной структуре без образования юридического лица;

в отношении каждого следующего участника последовательности указывается доля прямого участия предыдущего участника последовательности в последующей иностранной (российской) организации или иностранной структуре без образования юридического лица.

59. В поле "2.3.3. Доля косвенного участия, %":

в отношении первого участника последовательности поле не заполняется;

в отношении каждого следующего участника последовательности указывается доля косвенного участия налогоплательщика в каждой последующей иностранной (российской) организации или иностранной структуре.

60. Если налогоплательщик принимает участие в иностранной организации, указанной в разделе "1. Сведения о косвенном участии налогоплательщика в иностранной организации" описываемого листа формы Уведомления, через другую последовательность (последовательности) участия, то раздел "2. Раскрытие участия в иностранной организации" Листа Г формы Уведомления заполняется в отношении каждой такой последовательности согласно пунктам 56 - 61 настоящего Порядка.

61. Если налогоплательщик принимает косвенное участие в других иностранных организациях, то Лист Г формы Уведомления заполняется в отношении каждого участия в иностранной организации.

62. В случае раскрытия смешанного участия в иностранной организации заполняется необходимое количество Листов Г формы Уведомления, в одном из которых раскрывается доля прямого участия в иностранной организации, на другом (других) - доля косвенного участия.

При заполнении Листа Г формы Уведомления следует учитывать следующее.

В разделе "1. Сведения о косвенном участии налогоплательщика в иностранных организациях" в поле "1.3. Доля косвенного участия - итого, %" указывается доля прямого и косвенного участия.

В разделе "2. Раскрытие участия в иностранной организации" при раскрытии сведений о прямом участии в иностранной организации указывается доля прямого участия в иностранной организации:

в поле "2.1. Номер последовательности участия" указывается номер последовательности прямого участия налогоплательщика в иностранной организации, сведения о смешанном участии в которой раскрываются;

поле "2.2. Доля косвенного участия в последовательности - итого, %" не заполняется по данной последовательности участия;

в поле "2.3.1. Номер участника" указывается уникальный номер участника иностранной организации, в которой налогоплательщик принимает смешанное участие;

в поле "2.3.2. Доля прямого участия, %" указывается доля прямого участия налогоплательщика в иностранной организации, сведения о смешанном участии в которой раскрываются;

в поле "2.3.3. Доля косвенного участия, %" не заполняется в данной последовательности участия.

63. Косвенное участие в иностранной организации, сведения о смешанном участии в которой раскрываются, указывается через другую последовательность (последовательности) участия, при этом раздела "2. Раскрытие участия в иностранной организации" соответствующего Листа Г формы Уведомления заполняется в отношении такой последовательности косвенного участия согласно пунктам 56 - 61 настоящего Порядка.

Приложение
к Порядку заполнения формы
"Уведомление об участии
в иностранных организациях
(об учреждении иностранных
структур без образования
юридического лица)",
утвержденному приказом ФНС России
от 05.07.2019 N ММВ-7-13/338@

КОДЫ ВИДОВ ДОКУМЕНТОВ, УДОСТОВЕРЯЮЩИХ ЛИЧНОСТЬ НАЛОГОПЛАТЕЛЬЩИКА

Код Наименование документа
21 Паспорт гражданина Российской Федерации
03 Свидетельство о рождении
07 Военный билет
08 Временное удостоверение, выданное взамен военного билета
10 Паспорт иностранного гражданина
11 Свидетельство о рассмотрении ходатайства о признании лица беженцем на территории Российской Федерации по существу
12 Вид на жительство в Российской Федерации
13 Удостоверение беженца
14 Временное удостоверение личности гражданина Российской Федерации
15 Разрешение на временное проживание в Российской Федерации
19 Свидетельство о предоставлении временного убежища на территории Российской Федерации
23 Свидетельство о рождении, выданное уполномоченным органом иностранного государства
24 Удостоверение личности военнослужащего Российской Федерации Военный билет офицера запаса
91 Иные документы

ПРИЛОЖЕНИЕ 4. - Утратило силу. (в ред. Приказа ФНС РФ от 16.07.2020 N ЕД-7-2/448@)