Приказ ФНС РФ от 13.02.2019 N ММВ-7-15/65@

"Об утверждении формы и Порядка заполнения Реестра документов (чеков) для компенсации суммы налога на добавленную стоимость, а также формата и порядка его представления в электронной форме"
Редакция от 08.12.2020 — Действует с 26.01.2021
Показать изменения

Зарегистрировано в Минюсте России 26 июля 2019 г. N 55399


ФЕДЕРАЛЬНАЯ НАЛОГОВАЯ СЛУЖБА

ПРИКАЗ
от 13 февраля 2019 г. N ММВ-7-15/65@

ОБ УТВЕРЖДЕНИИ ФОРМЫ И ПОРЯДКА ЗАПОЛНЕНИЯ РЕЕСТРА ДОКУМЕНТОВ (ЧЕКОВ) ДЛЯ КОМПЕНСАЦИИ СУММЫ НАЛОГА НА ДОБАВЛЕННУЮ СТОИМОСТЬ, А ТАКЖЕ ФОРМАТА И ПОРЯДКА ЕГО ПРЕДСТАВЛЕНИЯ В ЭЛЕКТРОННОЙ ФОРМЕ

(в ред. Приказов ФНС РФ от 16.07.2020 N ЕД-7-2/448@, от 08.12.2020 N КЧ-7-15/886@)

В соответствии с пунктом 3.10 статьи 165 Налогового кодекса Российской Федерации (Собрание законодательства Российской Федерации, 2000, N 32, ст. 3340; 2017, N 49, ст. 7313; 2018, N 53 (ч. 1), ст. 8419) и на основании пункта 1 Положения о Федеральной налоговой службе, утвержденного постановлением Правительства Российской Федерации от 30.09.2004 N 506 "Об утверждении Положения о Федеральной налоговой службе" (Собрание законодательства Российской Федерации, 2004, N 40, ст. 3961; 2005, N 8, ст. 654; 2006, N 23, ст. 2510; 2009, N 9, ст. 1119; 2014, N 51, ст. 7456; 2016, N 17, ст. 2399; 2016, N 47, ст. 6654; 2017, N 15 (ч. 1), ст. 2194; 2018, N 41, ст. 6269), приказываю:

1. Утвердить:

1.1. Форму реестра документов (чеков) для компенсации суммы налога на добавленную стоимость согласно приложению N 1 к настоящему приказу.

1.2. Порядок заполнения реестра документов (чеков) для компенсации суммы налога на добавленную стоимость согласно приложению N 2 к настоящему приказу.

1.3. Пункт утратил силу. (в ред. Приказа ФНС РФ от 16.07.2020 N ЕД-7-2/448@)

1.4. Формат представления реестра документов (чеков) для компенсации суммы налога на добавленную стоимость в электронной форме согласно приложению N 4 к настоящему приказу.

2. Управлениям ФНС России по субъектам Российской Федерации довести настоящий приказ до нижестоящих налоговых органов и обеспечить его применение.

3. Контроль за исполнением настоящего приказа возложить на заместителя руководителя Федеральной налоговой службы, координирующего работу по контролю и надзору за соблюдением законодательства Российской Федерации о налогах и сборах, а также принятых в соответствии с ним нормативных правовых актов, и правильностью исчисления налогов и сборов по итогам проведения налоговых проверок.

Руководитель
Федеральной налоговой службы
М.В. МИШУСТИН

Приложение N 1
к приказу ФНС России
от 13 февраля 2019 г. N ММВ-7-15/65@

(форма)
КНД - 1155217

РЕЕСТР ДОКУМЕНТОВ (ЧЕКОВ) ДЛЯ КОМПЕНСАЦИИ СУММЫ НАЛОГА НА ДОБАВЛЕННУЮ СТОИМОСТЬ

Налоговый период (код):

Отчетный год:

Номер корректировки:

Налогоплательщик

ИНН: КПП:

Наименование/фамилия, имя, отчество (при наличии) налогоплательщика:

Форма реорганизации (ликвидация) (код): ИНН/КПП реорганизованной организации:

Код операции: 1011431

ИТОГО налоговая база (в рублях):

N п/п Организация розничной торговли, выдавшая документ (чек) для компенсации суммы налога Документ (чек) для компенсации суммы налога Кассовый чек Сведения из документа (чека) для компенсации суммы налога о товаре, реализованном организацией розничной торговли иностранному физическому лицу Сумма налога, компенсированная иностранному физическому лицу по реализованным организацией розничной торговли товарам Налоговая база Иностранное государство, уполномоченным органом которого выдан паспорт физическому лицу - гражданину иностранного государства Дата выплаты (перечисления) компенсации суммы налога иностранному физическому лицу Признак выплаты (перечисления) суммы налога иностранному физическому лицу
ИНН Наименование Порядковый номер Дата Порядковый номер Дата Номер (артикул) товара, указанного в документе (чеке) для компенсации суммы налога Наименование реализованных товаров Количество (объем) Наименование единицы измерения Стоимость реализованных товаров с учетом суммы налога Ставка НДС Сумма НДС, исчисленная организацией розничной торговли Цифровой код Краткое наименование
1 2 3 4 5 6 7 8 9 10 11 12 13 14 15 16 17 18 19 20
                                     

Приложение N 2
к приказу ФНС России
от 13 февраля 2019 г. N ММВ-7-15/65@

ПОРЯДОК ЗАПОЛНЕНИЯ РЕЕСТРА ДОКУМЕНТОВ (ЧЕКОВ) ДЛЯ КОМПЕНСАЦИИ СУММЫ НАЛОГА НА ДОБАВЛЕННУЮ СТОИМОСТЬ

(в ред. Приказа ФНС РФ от 08.12.2020 N КЧ-7-15/886@)

1. Реестр документов (чеков) для компенсации суммы налога на добавленную стоимость, установленный пунктом 3.10 статьи 165 Налогового кодекса Российской Федерации (далее - Реестр), представляемый для подтверждения обоснованности применения налоговой ставки 0 процентов по налогу на добавленную стоимость и налоговых вычетов налогоплательщиком при реализации услуг, указанных в подпункте 2.11 пункта 1 статьи 164 Налогового кодекса Российской Федерации (далее - Кодекс), содержит сведения из документов (чеков) для компенсации суммы налога на добавленную стоимость и (или) из документа (чека) для компенсации суммы налога на добавленную стоимость, оформленного в электронной форме (далее - документ (чек) для компенсации суммы налога), содержащих отметку таможенных органов Российской Федерации, подтверждающую вывоз товаров за пределы таможенной территории Евразийского экономического союза (за исключением вывоза товаров через территории государств - членов Евразийского экономического союза) через пункты пропуска через Государственную границу Российской Федерации, и сведения о сумме налога, компенсированной физическим лицам на основании статьи 169.1 Кодекса.

2. В строках указываются следующие сведения:

а) в строке "Налоговый период (код)" - код, определяющий налоговый период, указанный в налоговой декларации по налогу на добавленную стоимость, с которой представляется Реестр;

б) в строке "Отчетный год" - год, указанный в налоговой декларации по налогу на добавленную стоимость, с которой представляется Реестр;

в) в строке "Номер корректировки" - при представлении в налоговый орган первичного Реестра за налоговый период проставляется "0-", при представлении уточненного Реестра за соответствующий налоговый период указывается номер корректировки (например, "1-", "2-");

г) в строке "Налогоплательщик":

"ИНН" - идентификационный номер налогоплательщика;

"КПП" - код причины постановки на налоговый учет;

"Наименование/фамилия, имя, отчество (при наличии) налогоплательщика" - указывается наименование организации либо наименование представительства (филиала) иностранной организации, иного обособленного подразделения иностранной организации, осуществляющего деятельность на территории Российской Федерации, а в случае представления индивидуальным предпринимателем указываются его фамилия, имя, отчество (при наличии).

При представлении Реестра по операциям, осуществленным реорганизованной организацией, в налоговый орган по месту учета организации-правопреемника указываются ИНН и КПП организации-правопреемника. В строке "Наименование/фамилия, имя, отчество (при наличии) налогоплательщика" указывается наименование реорганизованной организации.

д) коды форм реорганизации и код ликвидации организации принимают значения в соответствии с приложением к настоящему Порядку.

В строке "ИНН/КПП реорганизованной организации" указываются соответственно ИНН и КПП, которые присвоены организации до реорганизации налоговым органом по месту ее нахождения (по налогоплательщикам, отнесенным к категории крупнейших, - налоговым органом по месту учета в качестве крупнейшего налогоплательщика);

е) в строке "Код операции" - указывается код операции "1011431" согласно приложению N 1 к Порядку заполнения налоговой декларации по налогу на добавленную стоимость, утвержденному приказом ФНС России от 29 октября 2014 г. N ММВ-7-3/558@ "Об утверждении формы налоговой декларации по налогу на добавленную стоимость, порядка ее заполнения, а также формата представления налоговой декларации по налогу на добавленную стоимость в электронной форме" (зарегистрирован Министерством юстиции Российской Федерации 15 декабря 2014 г., регистрационный номер 35171), с изменениями, внесенными приказами Федеральной налоговой службы от 20 декабря 2016 г. N ММВ-7-3/696@ "О внесении изменений и дополнений в приложения к приказу Федеральной налоговой службы от 29 октября 2014 года N ММВ-7-3/558@" (зарегистрирован Министерством юстиции Российской Федерации 11 января 2017 г., регистрационный номер 45170), от 28 декабря 2018 г. N СА-7-3/853@ "О внесении изменений в приложения к приказу Федеральной налоговой службы от 29 октября 2014 года N ММВ-7-3/558@" (зарегистрирован Министерством юстиции Российской Федерации 28 января 2018 г., регистрационный номер 53586), от 20 ноября 2019 г. N ММВ-7-3/579@ "О внесении изменений в приложение N 2 к приказу Федеральной налоговой службы от 29 октября 2014 года N ММВ-7-3/558@ "Об утверждении формы налоговой декларации по налогу на добавленную стоимость, порядка ее заполнения, а также формата представления налоговой декларации по налогу на добавленную стоимость в электронной форме" (зарегистрирован Министерством юстиции Российской Федерации 20 декабря 2019 г., регистрационный номер 56946) и от 19 августа 2020 г. N ЕД-7-3/591@ "О внесении изменений в приложения к приказу Федеральной налоговой службы от 29 октября 2014 года N ММВ-7-3/558@ "Об утверждении формы налоговой декларации по налогу на добавленную стоимость, порядка ее заполнения, а также формата представления налоговой декларации по налогу на добавленную стоимость в электронной форме" (зарегистрирован Министерством юстиции Российской Федерации 9 сентября 2020 г., регистрационный номер 59728);

ж) в строке "ИТОГО налоговая база (в рублях)" - указывается общая сумма налоговой базы по соответствующей операции по реализации услуг, обоснованность применения налоговой ставки 0 процентов по налогу на добавленную стоимость по которой документально подтверждена. Данная строка формируется по коду операции и соответствует общей сумме показателей строк 020 раздела 4 налоговой декларации по налогу на добавленную стоимость по соответствующей операции по реализации услуг.

3. В графах Реестра указываются следующие сведения:

а) в графе 1 "N п/п" - порядковый номер по соответствующей операции по реализации услуг;

б) в графе 2 "ИНН организации розничной торговли, выдавшей документ (чек) для компенсации суммы налога" - ИНН организации розничной торговли, указанной в пункте 5 статьи 169.1 Кодекса (далее - организация розничной торговли);

в) в графе 3 "Наименование организации розничной торговли" - наименование организации розничной торговли, выдавшей документ (чек) для компенсации суммы налога;

г) в графе 4 "Порядковый номер документа (чека) для компенсации суммы налога" - порядковый номер документа (чека) для компенсации суммы налога, указанный при его оформлении;

д) в графе 5 "Дата документа (чека) для компенсации суммы налога" - дата оформления документа (чека) для компенсации суммы налога;

е) в графе 6 "Кассовый чек - Порядковый номер" - порядковый номер кассового чека, выданного организацией розничной торговли физическому лицу, указанному в пункте 1 статьи 169.1 Кодекса;

ж) в графе 7 "Дата кассового чека" - дата кассового чека, выданного организацией розничной торговли физическому лицу, указанному в пункте 1 статьи 169.1 Кодекса;

з) в графе 8 "Номер (артикул) товара, указанного в документе (чеке) для компенсации суммы налога" - номер (артикул) товара. Заполняется по каждому наименованию товара, указанному в документе (чеке) для компенсации суммы налога, содержащем отметку таможенного органа Российской Федерации, подтверждающую факт вывоза товаров с территории Российской Федерации за пределы таможенной территории Евразийского экономического союза, при условии выплаченной по данному товару компенсации суммы налога на добавленную стоимость физическому лицу, указанному в пункте 1 статьи 169.1 Кодекса;

и) в графе 9 "Наименование реализованных товаров" - наименование реализованных товаров, указанных в документе (чеке) для компенсации суммы налога. Заполняется по каждому товару, указанному в документе (чеке) для компенсации суммы налога, содержащем отметку таможенного органа Российской Федерации, подтверждающую факт вывоза товаров с территории Российской Федерации за пределы таможенной территории Евразийского экономического союза, при условии выплаченной по данному товару компенсации суммы налога на добавленную стоимость физическому лицу, указанному в пункте 1 статьи 169.1 Кодекса;

к) в графе 10 "Количество (объем)" - количество (объем) реализованных товаров, указанных в документе (чеке) для компенсации суммы налога. Заполняется по каждому наименованию товара, указанному в документе (чеке) для компенсации суммы налога, содержащем отметку таможенного органа Российской Федерации, подтверждающую факт вывоза товаров с территории Российской Федерации за пределы таможенной территории Евразийского экономического союза, при условии выплаченной по данному товару компенсации суммы налога на добавленную стоимость физическому лицу, указанному в пункте 1 статьи 169.1 Кодекса;

л) в графе 11 "Наименование единицы измерения" - единица измерения итогового значения по Общероссийскому классификатору единиц измерения ОК015-94 (ОКЕИ). Заполняется по каждому наименованию товара, указанному в документе (чеке) для компенсации суммы налога, содержащем отметку таможенного органа Российской Федерации, подтверждающую факт вывоза товаров с территории Российской Федерации за пределы таможенной территории Евразийского экономического союза, при условии выплаченной по данному товару компенсации суммы налога на добавленную стоимость физическому лицу, указанному в пункте 1 статьи 169.1 Кодекса;

м) в графе 12 "Стоимость реализованных товаров с учетом суммы налога" - стоимость товаров, реализованных организацией розничной торговли физическому лицу, указанному в пункте 1 статьи 169.1 Кодекса, с учетом суммы налога на добавленную стоимость. Заполняется по каждому наименованию товара, указанному в документе (чеке) для компенсации суммы налога, содержащем отметку таможенного органа Российской Федерации, подтверждающую факт вывоза товаров с территории Российской Федерации за пределы таможенной территории Евразийского экономического союза, при условии выплаченной по данному товару компенсации суммы налога на добавленную стоимость физическому лицу, указанному в пункте 1 статьи 169.1 Кодекса;

н) в графе 13 "Ставка НДС" - ставка налога на добавленную стоимость. Заполняется по каждому наименованию товара, указанному в документе (чеке) для компенсации суммы налога, содержащем отметку таможенного органа Российской Федерации, подтверждающую факт вывоза товаров с территории Российской Федерации за пределы таможенной территории Евразийского экономического союза, при условии выплаченной по данному товару компенсации суммы налога на добавленную стоимость физическому лицу, указанному в пункте 1 статьи 169.1 Кодекса;

о) в графе 14 "Сумма НДС, исчисленная организацией розничной торговли" - сумма налога на добавленную стоимость, исчисленная налогоплательщиком - организацией розничной торговли по товарам, реализованным физическому лицу, указанному в пункте 1 статьи 169.1 Кодекса. Заполняется в рублях и копейках по каждому наименованию товара, указанному в документе (чеке) для компенсации суммы налога, содержащем отметку таможенного органа Российской Федерации, подтверждающую факт вывоза товаров с территории Российской Федерации за пределы таможенной территории Евразийского экономического союза, при условии выплаченной по данному товару компенсации суммы налога на добавленную стоимость физическому лицу, указанному в пункте 1 статьи 169.1 Кодекса;

п) в графе 15 "Сумма налога, компенсированная иностранному физическому лицу, по реализованным организацией розничной торговли товарам" - сумма налога на добавленную стоимость, компенсированная физическому лицу, указанному в пункте 1 статьи 169.1 Кодекса, по реализованному организацией розничной торговли товару, за вычетом стоимости услуг по компенсации суммы налога на добавленную стоимость, исчисленного организацией розничной торговли при реализации товаров физическому лицу, на основании статьи 169.1 Кодекса. Заполняется в рублях и копейках по каждому наименованию товара, указанному в документе (чеке) для компенсации суммы налога, содержащем отметку таможенного органа Российской Федерации, подтверждающую факт вывоза товаров с территории Российской Федерации за пределы таможенной территории Евразийского экономического союза, при условии выплаченной по данному товару компенсации суммы налога на добавленную стоимость физическому лицу, указанному в пункте 1 статьи 169.1 Кодекса;

р) в графе 16 "Налоговая база" - налоговая база по соответствующей операции по реализации услуг, обоснованность применения налоговой ставки 0 процентов по налогу на добавленную стоимость по которой документально подтверждена. Заполняется в рублях и копейках по каждому наименованию товара, указанному в документе (чеке) для компенсации суммы налога, содержащем отметку таможенного органа Российской Федерации, подтверждающую факт вывоза товаров с территории Российской Федерации за пределы таможенной территории Евразийского экономического союза, при условии выплаченной по данному товару компенсации суммы налога на добавленную стоимость физическому лицу, указанному в пункте 1 статьи 169.1 Кодекса;

с) в графе 17 "Цифровой код иностранного государства, уполномоченным органом которого выдан паспорт физическому лицу - гражданину иностранного государства" - трехзначный цифровой код страны физического лица, указанного в пункте 1 статьи 169.1 Кодекса, в соответствии с Общероссийским классификатором стран мира ОК (МК (ИСО 3166) 004-97) 025-2001 (ОКСМ);

т) в графе 18 "Краткое наименование иностранного государства, уполномоченным органом которого выдан паспорт физическому лицу - гражданину иностранного государства" - краткое наименование иностранного государства, уполномоченным органом которого выдан паспорт физическому лицу, указанному в пункте 1 статьи 169.1 Кодекса;

у) в графе 19 "Дата выплаты (перечисления) компенсации суммы налога иностранному физическому лицу" - дата перечисления физическому лицу - гражданину иностранного государства на счет в банке, либо дата документа, содержащего сведения о выплаченной иным способом физическому лицу, указанному в пункте 1 статьи 169.1 Кодекса, компенсации суммы налога на добавленную стоимость. Заполняется по каждому наименованию товара, указанному в документе (чеке) для компенсации суммы налога, содержащем отметку таможенного органа Российской Федерации, подтверждающую факт вывоза товаров с территории Российской Федерации за пределы таможенной территории Евразийского экономического союза, при условии выплаченной по данному товару компенсации суммы налога на добавленную стоимость физическому лицу, указанному в пункте 1 статьи 169.1 Кодекса;

ф) в графе 20 "Признак выплаты (перечисления) компенсации суммы налога иностранному физическому лицу" указывается:

под кодом 1 указывается выплата, осуществленная в виде перевода денежных средств на банковский счет физического лица - гражданина иностранного государства или перевода денежных средств без открытия банковского счета физическому лицу - гражданину иностранного государства получателю средств, указанному в распоряжении плательщика;

под кодом 2 указывается выплата, осуществленная физическому лицу получателю средств в виде выдачи наличной валюты с использованием расходного кассового ордера;

под кодом 3 указывается выплата, осуществленная физическому лицу получателю средств в виде выплаты с использованием системы электронных платежей или электронной платежной системой;

под кодом 4 указывается выплата, осуществленная физическому лицу получателю средств в ином виде.

Приложение
к Порядку заполнения реестра документов
(чеков) для компенсации суммы налога
на добавленную стоимость,
утвержденному приказом ФНС России
от 13.02.2019 N ММВ-7-15/65@

КОДЫ ФОРМ РЕОРГАНИЗАЦИИ И КОД ЛИКВИДАЦИИ ОРГАНИЗАЦИИ

(в ред. Приказа ФНС РФ от 08.12.2020 N КЧ-7-15/886@)

Код Наименование
1 Преобразование
2 Слияние
3 Разделение
5 Присоединение
6 Разделение с одновременным присоединением
0 Ликвидация

ПРИЛОЖЕНИЕ 3. - Утратило силу. (в ред. Приказа ФНС РФ от 16.07.2020 N ЕД-7-2/448@)

Приложение N 4
к приказу ФНС России
от 13 февраля 2019 г. N ММВ-7-15/65@

ФОРМАТ ПРЕДСТАВЛЕНИЯ РЕЕСТРА ДОКУМЕНТОВ (ЧЕКОВ) ДЛЯ КОМПЕНСАЦИИ СУММЫ НАЛОГА НА ДОБАВЛЕННУЮ СТОИМОСТЬ В ЭЛЕКТРОННОЙ ФОРМЕ

(в ред. Приказа ФНС РФ от 08.12.2020 N КЧ-7-15/886@)

I. ОБЩИЕ ПОЛОЖЕНИЯ

1. Настоящий формат описывает требования к XML файлам (далее - файл обмена) передачи в электронной форме реестра документов (чеков) для компенсации суммы налога на добавленную стоимость, установленного пунктом 3.10 статьи 165 Налогового кодекса Российской Федерации (далее - Реестр), содержащего сведения из документов (чеков) для компенсации суммы налога на добавленную стоимость и (или) из документа (чека) для компенсации суммы налога на добавленную стоимость, оформленного в электронной форме (далее - документ (чек) для компенсации суммы налога), содержащих отметку таможенных органов Российской Федерации, подтверждающую вывоз товаров за пределы таможенной территории Евразийского экономического союза (за исключением вывоза товаров через территории государств - членов Евразийского экономического союза) через пункты пропуска через Государственную границу Российской Федерации, и сведения о сумме налога на добавленную стоимость, компенсированной физическим лицам на основании статьи 169.1 Налогового кодекса Российской Федерации (далее - Кодекс), предоставляемого для подтверждения обоснованности применения налоговой ставки 0 процентов по налогу на добавленную стоимость и налоговых вычетов налогоплательщиком при реализации услуг, указанных в подпункте 2.11 пункта 1 статьи 164 Кодекса.

2. Номер версии настоящего формата 5.02, часть 919_01.

II. ОПИСАНИЕ ФАЙЛА ОБМЕНА

3. Имя файла обмена должно иметь следующий вид:

R_T_A_K_O_GGGGMMDD_N, где:

R_T - префикс, принимающий значение ON_RRCHEKTF;

A_K - идентификатор получателя информации, где: A - идентификатор получателя, которому направляется файл обмена, K - идентификатор конечного получателя, для которого предназначена информация из данного файла обмена. Передача файла от отправителя к конечному получателю (K) может осуществляться в несколько этапов через другие налоговые органы, осуществляющие передачу файла на промежуточных этапах, которые обозначаются идентификатором A. В случае передачи файла от отправителя к конечному получателю при отсутствии налоговых органов, осуществляющих передачу на промежуточных этапах, значения идентификаторов A и K совпадают. Каждый из идентификаторов (A и K) имеет вид для налоговых органов - четырехразрядный код налогового органа;

O - идентификатор отправителя информации, имеет вид:

для организаций - девятнадцатиразрядный код (идентификационный номер налогоплательщика (далее - ИНН) и код причины постановки на учет (далее - КПП) организации (обособленного подразделения);

для физических лиц - двенадцатиразрядный код (ИНН физического лица, при наличии. При отсутствии ИНН - последовательность из двенадцати нулей);

GGGG - год формирования передаваемого файла, MM - месяц, DD - день;

N - идентификационный номер файла (длина - от 1 до 36 знаков. Идентификационный номер файла должен обеспечивать уникальность файла).

Расширение имени файла - xml. Расширение имени файла может указываться как строчными, так и прописными буквами.

Параметры первой строки файла обмена

Первая строка XML файла должна иметь следующий вид:

<?xml version ="1.0" encoding ="windows-1251"?>

Имя файла, содержащего XML схему файла обмена, должно иметь следующий вид:

ON_RRCHEKTF_1_919_01_05_02_xx, где xx - номер версии схемы.

Расширение имени файла - xsd.

XML схема файла обмена приводится отдельным файлом.

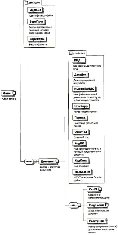
4. Логическая модель файла обмена представлена в виде диаграммы структуры файла обмена на рисунке 1 настоящего формата. Элементами логической модели файла обмена являются элементы и атрибуты XML файла. Перечень структурных элементов логической модели файла обмена и сведения о них приведены в таблицах 4.1 - 4.15 настоящего формата.

Для каждого структурного элемента логической модели файла обмена приводятся следующие сведения:

наименование элемента. Приводится полное наименование элемента. В строке таблицы могут быть описаны несколько элементов, наименования которых разделены символом "|". Такая форма записи применяется при наличии в файле обмена только одного элемента из описанных в этой строке;

сокращенное наименование (код) элемента. Приводится сокращенное наименование элемента. Синтаксис сокращенного наименования должен удовлетворять спецификации XML;

признак типа элемента. Может принимать следующие значения: "С" - сложный элемент логической модели (содержит вложенные элементы), "П" - простой элемент логической модели, реализованный в виде элемента XML файла, "А" - простой элемент логической модели, реализованный в виде атрибута элемента XML файла. Простой элемент логической модели не содержит вложенные элементы;

формат элемента. Формат элемента представляется следующими условными обозначениями: T - символьная строка; N - числовое значение (целое или дробное).

Формат символьной строки указывается в виде T(n-k) или T(=k), где: n - минимальное количество знаков, k - максимальное количество знаков, символ "-" - разделитель, символ "=" означает фиксированное количество знаков в строке. В случае, если минимальное количество знаков равно 0, формат имеет вид T(0-k). В случае, если максимальное количество знаков не ограничено, формат имеет вид T(n-).

Формат числового значения указывается в виде N(m.k), где: m - максимальное количество знаков в числе, включая знак (для отрицательного числа), целую и дробную часть числа без разделяющей десятичной точки, k - максимальное число знаков дробной части числа. Если число знаков дробной части числа равно 0 (то есть число целое), то формат числового значения имеет вид N(m).

Для простых элементов, являющихся базовыми в XML, например, элемент с типом "date", поле "Формат элемента" не заполняется. Для таких элементов в поле "Дополнительная информация" указывается тип базового элемента;

признак обязательности элемента определяет обязательность наличия элемента (совокупности наименования элемента и его значения) в файле обмена. Признак обязательности элемента может принимать следующие значения: "О" - наличие элемента в файле обмена обязательно; "Н" - наличие элемента в файле обмена необязательно, то есть элемент может отсутствовать. Если элемент принимает ограниченный перечень значений (по классификатору, кодовому словарю и тому подобному), то признак обязательности элемента дополняется символом "К". Например, "ОК". В случае, если количество реализаций элемента может быть более одной, то признак обязательности элемента дополняется символом "М". Например, "НМ" или "ОКМ".

К вышеперечисленным признакам обязательности элемента может добавляться значение "У" в случае описания в XML схеме условий, предъявляемых к элементу в файле обмена, описанных в графе "Дополнительная информация". Например, "НУ" или "ОКУ";

дополнительная информация содержит, при необходимости, требования к элементу файла обмена, не указанные ранее. Для сложных элементов указывается ссылка на таблицу, в которой описывается состав данного элемента. Для элементов, принимающих ограниченный перечень значений из классификатора (кодового словаря и тому подобного), указывается соответствующее наименование классификатора (кодового словаря и тому подобного) или приводится перечень возможных значений. Для классификатора (кодового словаря и тому подобного) может указываться ссылка на его местонахождение. Для элементов, использующих пользовательский тип данных, указывается наименование типового элемента.

Рисунок 1. Диаграмма структуры файла обмена

Таблица 4.1

Файл обмена (Файл)

Наименование элемента Сокращенное наименование (код) элемента Признак типа элемента Формат элемента Признак обязательности элемента Дополнительная информация
Идентификатор файла ИдФайл А T(1-255) ОУ Содержит (повторяет) имя сформированного файла (без расширения)
Версия программы, с помощью которой сформирован файл ВерсПрог А T(1-40) О  
Версия формата ВерсФорм А T(1-5) О Принимает значение: 5.02
Состав и структура документа Документ С   О Состав элемента представлен в таблице 4.2

Таблица 4.2

Состав и структура документа (Документ)

Наименование элемента Сокращенное наименование (код) элемента Признак типа элемента Формат элемента Признак обязательности элемента Дополнительная информация
Код формы документа по КНД КНД А T(=7) ОК Типовой элемент <КНДТип>.
Принимает значение: 1155217
Дата формирования документа ДатаДок А T(=10) О Типовой элемент <ДатаТип>.
Дата в формате ДД.ММ.ГГГГ
Имя файла налоговой декларации по налогу на добавленную стоимость (далее - НДС) ИмяФайлНДС А T(1-255) О Содержит имя файла (без расширения) ранее представленной налоговой декларации по налогу на добавленную стоимость (с префиксом NO_NDS), к которой представляется Реестр
Номер корректировки НомКорр А N(3) О Принимает значение:
0 - первичный документ,
1 - 999 - номер корректировки для корректирующего документа
Налоговый (отчетный) период Период А T(=2) ОК Принимает значение:
21 - первый квартал |
22 - второй квартал |
23 - третий квартал |
24 - четвертый квартал |
51 - первый квартал при реорганизации (ликвидации) организации |
54 - второй квартал при реорганизации (ликвидации) организации |
55 - третий квартал при реорганизации (ликвидации) организации |
56 - четвертый квартал при реорганизации (ликвидации) организации |
Отчетный год ОтчетГод А   О Типовой элемент <xs:gYear>.
Год в формате ГГГГ
Код налогового органа, в который представляются сведения КодНО А T(=4) ОК Типовой элемент <СОНОТип>
Код операции КодОпер А T(=7) ОК Принимает значение: 1011431
ИТОГО налоговая база (в рублях) НалБазаИт А N(14.2) О Значение должно соответствовать общей сумме показателей строк 020 раздела 4 налоговой декларации по налогу на добавленную стоимость по соответствующей операции по реализации услуг
Сведения о налогоплательщике СвНП С   О Состав элемента представлен в таблице 4.3
Лицо, подписавшее документ Подписант С   О Состав элемента представлен в таблице 4.7
Реестр документов (чеков) для компенсации суммы НДС РеестрЧек С   О Состав элемента представлен в таблице 4.9

Таблица 4.3

Сведения о налогоплательщике (СвНП)

Наименование элемента Сокращенное наименование (код) элемента Признак типа элемента Формат элемента Признак обязательности элемента Дополнительная информация
Налогоплательщик - организация
|
НПЮЛ С   О Состав элемента представлен в таблице 4.4
Налогоплательщик - физическое лицо, зарегистрированное в качестве индивидуального предпринимателя НПФЛ С   О Состав элемента представлен в таблице 4.6

Таблица 4.4

Налогоплательщик - организация (НПЮЛ)

Наименование элемента Сокращенное наименование (код) элемента Признак типа элемента Формат элемента Признак обязательности элемента Дополнительная информация
Наименование организации НаимОрг А T(1-1000) О  
ИНН организации ИННЮЛ А T(=10) О Типовой элемент <ИННЮЛТип>
КПП КПП А T(=9) О Типовой элемент <КППТип>
Сведения о реорганизованной (ликвидированной) организации СвРеоргЮЛ С   Н Состав элемента представлен в таблице 4.5

Таблица 4.5

Сведения о реорганизованной (ликвидированной) организации (СвРеоргЮЛ)

Наименование элемента Сокращенное наименование (код) элемента Признак типа элемента Формат элемента Признак обязательности элемента Дополнительная информация
Код формы реорганизации (ликвидация) ФормРеорг А T(=1) ОК Принимает значение:
0 - ликвидация |
1 - преобразование |
2 - слияние |
3 - разделение |
5 - присоединение |
6 - разделение с одновременным
присоединением
ИНН реорганизованной организации ИННЮЛ А T(=10) НУ Типовой элемент <ИННЮЛТип>.
Элемент обязателен при
<ФормРеорг> = 1 | 2 | 3 | 5 | 6
КПП реорганизованной организации КПП А T(=9) НУ Типовой элемент <КППТип>.
Элемент обязателен при
<ФормРеорг> = 1 | 2 | 3 | 5 | 6

Таблица 4.6

Налогоплательщик - физическое лицо, зарегистрированное в качестве индивидуального предпринимателя (НПФЛ)

Наименование элемента Сокращенное наименование (код) элемента Признак типа элемента Формат элемента Признак обязательности элемента Дополнительная информация
ИНН физического лица ИННФЛ А T(=12) О Типовой элемент <ИННФЛТип>
Фамилия, имя, отчество физического лица ФИО С   О Типовой элемент <ФИОТип>.
Состав элемента представлен в таблице 4.15

Таблица 4.7

Лицо, подписавшее документ (Подписант)

Наименование элемента Сокращенное наименование (код) элемента Признак типа элемента Формат элемента Признак обязательности элемента Дополнительная информация
Признак лица, подписывающего документ ПрПодп А T(=1) ОК Принимает значение:
1 - налогоплательщик |
2 - представитель налогоплательщика
Номер контактного телефона Тлф А T(1-20) Н  
Должность ДолжОтв А T(1-128) Н  
Фамилия, имя, отчество ФИО С   О Типовой элемент <ФИОТип>.
Состав элемента представлен в таблице 4.15
Сведения о представителе налогоплательщика СвПред С   НУ Состав элемента представлен в таблице 4.8.
Обязателен при <ПрПодп> = 2

Таблица 4.8

Сведения о представителе налогоплательщика (СвПред)

Наименование элемента Сокращенное наименование (код) элемента Признак типа элемента Формат элемента Признак обязательности элемента Дополнительная информация
Наименование документа, подтверждающего полномочия представителя налогоплательщика НаимДок А T(1-120) О  

Таблица 4.9

Реестр документов (чеков) для компенсации суммы НДС (РеестрЧек)

Наименование элемента Сокращенное наименование (код) элемента Признак типа элемента Формат элемента Признак обязательности элемента Дополнительная информация
Сведения из реестра документов (чеков) для компенсации суммы НДС СвРеестрЧек С   ОМ Состав элемента представлен в таблице 4.10

Таблица 4.10

Сведения из реестра документов (чеков) для компенсации суммы НДС (СвРеестрЧек)

Наименование элемента Сокращенное наименование (код) элемента Признак типа элемента Формат элемента Признак обязательности элемента Дополнительная информация
Сведения об организации розничной торговли, выдавшей документ (чек) для компенсации суммы НДС СвОргТорг С   О Состав элемента представлен в таблице 4.11
Сведения о документе (чеке) для компенсации суммы НДС СвЧек С   ОМ Состав элемента представлен в таблице 4.12

Таблица 4.11

Сведения об организации розничной торговли, выдавшей документ (чек) для компенсации суммы НДС (СвОргТорг)

Наименование элемента Сокращенное наименование (код) элемента Признак типа элемента Формат элемента Признак обязательности элемента Дополнительная информация
Наименование организации НаимОрг А T(1-1000) О  
ИНН организации ИННЮЛ А T(=10) О Типовой элемент <ИННЮЛТип>

Таблица 4.12

Сведения о документе (чеке) для компенсации суммы НДС (СвЧек)

Наименование элемента Сокращенное наименование (код) элемента Признак типа элемента Формат элемента Признак обязательности элемента Дополнительная информация
Цифровой код иностранного государства, уполномоченным органом которого выдан паспорт физическому лицу - гражданину иностранного государства КодИнГос А T(=3) ОК Типовой элемент <ОКСМТип>.
Принимает значение в соответствии с Общероссийским классификатором стран мира
Краткое наименование иностранного государства, уполномоченным органом которого выдан паспорт физическому лицу - гражданину иностранного государства НаимИнГос А T(1-51) ОК Типовой элемент <ОКСМНаимТип>.
Принимает значение в соответствии с Общероссийским классификатором стран мира
Дата компенсации (перечисления) суммы НДС иностранному физическому лицу ДатаВыпл А T(=10) О Типовой элемент <ДатаТип>.
Дата в формате ДД.ММ.ГГГГ
Признак компенсации (перечисления) суммы НДС иностранному физическому лицу ПризнВыпл А T(=1) ОК Принимает значение:
1 - компенсация осуществлена в виде перевода денежных средств на банковский счет физического лица - гражданина иностранного государства или перевода денежных средств без открытия банковского счета физическому лицу - гражданину иностранного государства получателю средств, указанному в распоряжении плательщика |
2 - компенсация осуществлена физическому лицу - гражданину иностранного государства получателю средств в виде выдачи наличной валюты с использованием расходного кассового ордера |
3 - компенсация осуществлена физическому лицу - гражданину иностранного государства получателю средств в виде выплаты с использованием системы электронных платежей или электронной платежной системой |
4 - компенсация осуществлена физическому лицу - гражданину иностранного государства получателю средств в ином виде
Сведения по выданному документу (чеку) СвВыдЧек С   О Состав элемента представлен в таблице 4.13
Сведения по товарным позициям документа (чека) (СвТовПозЧек) С   ОМ Состав элемента представлен в таблице 4.14

Таблица 4.13

Сведения по выданному документу (чеку) (СвВыдЧек)

Наименование элемента Сокращенное наименование (код) элемента Признак типа элемента Формат элемента Признак обязательности элемента Дополнительная информация
Порядковый номер документа (чека) для компенсации суммы НДС НомДокЧек А T(1-50) О  
Дата документа (чека) для компенсации суммы НДС ДатаДокЧек А T(=10) О Типовой элемент <ДатаТип>.
Дата в формате ДД.ММ.ГГГГ

Таблица 4.14

Сведения по товарным позициям документа (чека) (СвТовПозЧек)

Наименование элемента Сокращенное наименование (код) элемента Признак типа элемента Формат элемента Признак обязательности элемента Дополнительная информация
Номер позиции товара в документе (чеке) для компенсации суммы НДС НомПоз А N(1-3) О  
Порядковый номер кассового чека НомКасЧек А T(1-36) О  
Дата кассового чека ДатаКасЧек А T(=10) О Типовой элемент <ДатаТип>.
Дата в формате ДД.ММ.ГГГГ
Номер (артикул) товара, указанного в документе (чеке) для компенсации суммы НДС НомТов А T(1-36) Н  
Наименование реализованных товаров НаимТов А T(1-1000) О  
Количество (объем) КолТов А N(6.3) О  
Наименование единицы измерения НаимЕдИзм А T(3-4) ОК Типовой элемент <ОКЕИТип>.
Принимает значение в соответствии с Общероссийским классификатором единиц измерения
Стоимость реализованных товаров с учетом суммы НДС СтоимТов А N(14.2) О  
Ставка НДС СтавНДС А T(1-35) О Принимает значение: 10 | 10/110 | 18 | 18/118 | 20 | 20/120
Сумма НДС, исчисленная организацией розничной торговли СумНДС А N(14.2) О  
Сумма НДС, компенсированная иностранному физическому лицу - гражданину иностранного государства по реализованным организацией розничной торговли товарам СумНалКомп А N(14.2) О  
Налоговая база НалБаза А N(14.2) О  

Таблица 4.15

Фамилия, имя, отчество (ФИОТип)

Наименование элемента Сокращенное наименование (код) элемента Признак типа элемента Формат элемента Признак обязательности элемента Дополнительная информация
Фамилия Фамилия А T(1-60) О  
Имя Имя А T(1-60) О  
Отчество Отчество А T(1-60) Н