Приказ ФНС РФ от 29.12.2020 N ЕД-7-21/972@

"Об утверждении формы заявления о гибели или уничтожении объекта налогообложения по транспортному налогу, Порядка ее заполнения, формата представления такого заявления в электронной форме, формы уведомления о прекращении исчисления транспортного налога в связи с гибелью или уничтожением объекта налогообложения, формы сообщения об отсутствии основания для прекращения исчисления транспортного налога в связи с гибелью или уничтожением объекта налогообложения"
Редакция от 29.12.2020 — Действует с 23.03.2021

Зарегистрировано в Минюсте России 12 марта 2021 г. N 62733


ФЕДЕРАЛЬНАЯ НАЛОГОВАЯ СЛУЖБА

ПРИКАЗ
от 29 декабря 2020 г. N ЕД-7-21/972@

ОБ УТВЕРЖДЕНИИ ФОРМЫ ЗАЯВЛЕНИЯ О ГИБЕЛИ ИЛИ УНИЧТОЖЕНИИ ОБЪЕКТА НАЛОГООБЛОЖЕНИЯ ПО ТРАНСПОРТНОМУ НАЛОГУ, ПОРЯДКА ЕЕ ЗАПОЛНЕНИЯ, ФОРМАТА ПРЕДСТАВЛЕНИЯ ТАКОГО ЗАЯВЛЕНИЯ В ЭЛЕКТРОННОЙ ФОРМЕ, ФОРМЫ УВЕДОМЛЕНИЯ О ПРЕКРАЩЕНИИ ИСЧИСЛЕНИЯ ТРАНСПОРТНОГО НАЛОГА В СВЯЗИ С ГИБЕЛЬЮ ИЛИ УНИЧТОЖЕНИЕМ ОБЪЕКТА НАЛОГООБЛОЖЕНИЯ, ФОРМЫ СООБЩЕНИЯ ОБ ОТСУТСТВИИ ОСНОВАНИЯ ДЛЯ ПРЕКРАЩЕНИЯ ИСЧИСЛЕНИЯ ТРАНСПОРТНОГО НАЛОГА В СВЯЗИ С ГИБЕЛЬЮ ИЛИ УНИЧТОЖЕНИЕМ ОБЪЕКТА НАЛОГООБЛОЖЕНИЯ

В соответствии с пунктом 3.1 статьи 362 Налогового кодекса Российской Федерации (Собрание законодательства Российской Федерации, 2000, N 32, ст. 3340; 2020, N 48, ст. 7627), на основании подпункта 5.9.37 пункта 5 Положения о Федеральной налоговой службе, утвержденного постановлением Правительства Российской Федерации от 30.09.2004 N 506 "Об утверждении Положения о Федеральной налоговой службе" (Собрание законодательства Российской Федерации, 2004, N 40, ст. 3961; 2015, N 15, ст. 2286), в целях реализации порядка исчисления транспортного налога в случае гибели или уничтожения объекта налогообложения, а также в связи с принятием Федерального закона от 23.11.2020 N 374-ФЗ "О внесении изменений в части первую и вторую Налогового кодекса Российской Федерации и отдельные законодательные акты Российской Федерации" (Собрание законодательства Российской Федерации, 2020, N 48, ст. 7627) приказываю:

1. Утвердить:

форму заявления о гибели или уничтожении объекта налогообложения по транспортному налогу согласно приложению N 1 к настоящему приказу;

порядок заполнения формы заявления о гибели или уничтожении объекта налогообложения по транспортному налогу согласно приложению N 2 к настоящему приказу;

формат представления заявления о гибели или уничтожении объекта налогообложения по транспортному налогу в электронной форме согласно приложению N 3 к настоящему приказу;

форму уведомления о прекращении исчисления транспортного налога в связи с гибелью или уничтожением объекта налогообложения согласно приложению N 4 к настоящему приказу;

форму сообщения об отсутствии основания для прекращения исчисления транспортного налога в связи с гибелью или уничтожением объекта налогообложения согласно приложению N 5 к настоящему приказу.

2. Руководителям (исполняющим обязанности руководителя) управлений Федеральной налоговой службы по субъектам Российской Федерации довести настоящий приказ до нижестоящих налоговых органов и обеспечить его применение.

3. Контроль за исполнением настоящего приказа возложить на заместителя руководителя Федеральной налоговой службы, координирующего методологическое обеспечение работы налоговых органов по вопросам исчисления, полноты и своевременности уплаты транспортного налога.

Руководитель
Федеральной налоговой службы
Д.В. ЕГОРОВ

Приложение N 1
к приказу ФНС России
от 29.12.2020 г. N ЕД-7-21/972@

                            ИНН <1>          
                                                           
      2300   2012         КПП <2>                 Стр. 0 0 1

Форма по КНД 1150076

ЗАЯВЛЕНИЕ О ГИБЕЛИ ИЛИ УНИЧТОЖЕНИИ ОБЪЕКТА НАЛОГООБЛОЖЕНИЯ ПО ТРАНСПОРТНОМУ НАЛОГУ

1. Представляется в налоговый орган (код)                                                          
                                                                               
2. Сведения о налогоплательщике                                      
                                                                             
                                                                             
                                                                             
                                                                             
                                                                             
                                                                             
                                                                             
                                                                             
(наименование налогоплательщика - организации или фамилия, имя, отчество <3> налогоплательщика - физического лица)
                                                                               
3. Персональные данные налогоплательщика - физического лица (в соответствии с документом, удостоверяющим личность) <4>            
                                                                               
3.1. Дата рождения <4>     .     .           3.2. Место рождения <4>                                  
                                                                               
                                                                             
                                                                               
3.3. Сведения о документе, удостоверяющем личность <4>                             3.3.1. Код вида документа <6>    
                                                                               
3.3.2. Серия и номер                                         3.3.3. Дата выдачи     .     .        
                                                                             
3.3.4. Кем выдан                                                                      
                                                                               
4. Номер контактного телефона                                                              
                                                                               
5. Способ информирования о результатах рассмотрения настоящего заявления, за исключением налогоплательщиков - физических лиц, получивших доступ к личному кабинету налогоплательщика и не направивших в налоговый орган уведомление о необходимости получения документов на бумажном носителе:
    1 - лично в налоговом органе, через который подано настоящее заявление                    
    2 - по почте по имеющемуся у налогового органа адресу налогоплательщика                        
    3 - по телекоммуникационным каналам связи через оператора электронного документооборота                
    4 - в многофункциональном центре предоставления государственных и муниципальных услуг (далее - МФЦ), через который подано настоящее заявление, для чего выражаю согласие на передачу мне документов, составляющих налоговую тайну, на бумажном носителе через МФЦ
                                                                               
Заявление составлено на       страницах с приложением подтверждающих документов (копий) <8> на       листах              
Достоверность и полноту сведений, указанных в настоящем заявлении, подтверждаю: Заполняется работником налогового органа или сотрудником МФЦ
Сведения о представлении заявления
                                                                                     
    1 - налогоплательщик                 Настоящее заявление представлено (код)                    
  2 - представитель налогоплательщика                                                    
                                            на         страницах                
                                                     
                                        с приложением подтверждающих документов (копий) <6>      
                                                                 
                                        на         листах                      
                                         
(фамилия, имя, отчество <3> представителя налогоплательщика)     Дата представления заявления     .     .        
                                                                                     
Подпись       Дата     .     .                                                      
                                                                                     
Наименование и реквизиты документа,
подтверждающего полномочия представителя налогоплательщика
                                             
                                                                                     
                                                                                 
                                                                                     
                                        Фамилия И.О. <3>     Подпись
                                                                                     

<1> Для налогоплательщика - физического лица заполнение необязательно (относится ко всем страницам документа).
<2> Заполняется для налогоплательщика - организации (относится ко всем страницам документа).
<3> Отчество указывается при наличии (относится ко всем страницам документа).
<4> Не заполняется, если в настоящем заявлении указан ИНН.
<5> Указывается в соответствии с приложением к Порядку заполнения формы заявления о гибели или уничтожении объекта налогообложения по транспортному налогу (например, "21" - паспорт гражданина Российской Федерации).
<6> Указывается количество листов документов (копий), приложенных к настоящему заявлению.
                                                                                     
                                                                                 

                            ИНН <1>          
                                                           
      2300   2029         КПП <2>                 Стр.      
Фамилия                                   И.                 О.                  
                                                                               
6. Сведения об объекте налогообложения, в отношении которого представляется заявление                              
                                                                             
                      01 - автомобиль легковой     05 - мотороллер     09 - вертолет     13 - катер          
6.1. Вид транспортного средства     02 - автомобиль грузовой     06 - снегоход     10 - самолет     14 - гидроцикл          
    03 - автобус       07 - трактор     11 - теплоход     15 - моторная лодка        
                      04 - мотоцикл     08 - мотосани     12 - яхта     16 - иное          
                                                                               
6.2. Марка (модель)                                                                
                                                                               
                                                                             
                                                                               
                                                                             
                                                                               
6.3. Государственный регистрационный знак (номер)                                              
                                                                               
                                                                             
                                                                               
6.4. Дата гибели или уничтожения транспортного средства     .                                            
                              месяц   год                                    
                                                                               
6.5. Сведения о документе, подтверждающем факт гибели или уничтожения транспортного средства <7>:                        
                                                                               
6.5.1. Полное наименование документа                                                        
                                                                               
                                                                             
                                                                               
                                                                             
                                                                               
                                                                             
                                                                               
                                                                             
(свидетельство (акт) об утилизации, подтверждающее факт уничтожения транспортного средства, справка органа государственного пожарного надзора, решение суда, иное)
                                                                               
6.5.2. Полное наименование органа или иного лица, выдавшего документ                                      
                                                                               
                                                                             
                                                                               
                                                                             
                                                                               
                                                                             
                                                                               
                                                                             
                                                                               
6.5.3. Дата составления документа     .     .                                                  
                                                                               
6.5.4. Номер документа (при наличии)                                                            
                                                                               
                                                                               
                                                                               
                                                                               

<7> Сведения о документе, подтверждающем факт гибели или уничтожения транспортного средства, могут не заполняться, если такой документ приложен к настоящему заявлению.
                                                                               
Достоверность и полноту сведений, указанных на настоящей странице, подтверждаю:
                                      (подпись)               (дата)                  
                                                                             

Приложение N 2
к приказу ФНС России
от 29.12.2020 г. N ЕД-7-21/972@

ПОРЯДОК ЗАПОЛНЕНИЯ ФОРМЫ ЗАЯВЛЕНИЯ О ГИБЕЛИ ИЛИ УНИЧТОЖЕНИИ ОБЪЕКТА НАЛОГООБЛОЖЕНИЯ ПО ТРАНСПОРТНОМУ НАЛОГУ

I. Общие положения

1. Настоящий Порядок заполнения формы заявления о гибели или уничтожении объекта налогообложения по транспортному налогу (далее - Заявление) разработан в соответствии с пунктом 3.1 статьи 362 Налогового кодекса Российской Федерации.

2. В состав Заявления включаются:

1) титульный лист;

2) лист с информацией об объекте налогообложения, в отношении которого представляется Заявление (далее - транспортное средство).

3. Страницы Заявления должны иметь сквозную нумерацию, начиная с первого листа (страница 001). Порядковый номер страницы указывается в поле "Стр." слева направо, начиная с первого (левого) знакоместа. Например, для первой страницы указывается "001", для второй страницы - "002".

4. Заявление заполняется рукописным способом чернилами черного цвета или с использованием программного обеспечения, предусматривающего при распечатывании Заявления вывод двумерного штрих-кода, либо через личный кабинет налогоплательщика в электронной форме.

Заявление составляется в одном экземпляре.

Не допускается исправление ошибок с помощью корректирующего или иного аналогичного средства, двусторонняя печать Заявления на бумажном носителе.

При заполнении Заявления каждому показателю соответствует одно поле, состоящее из определенного количества знакомест. В каждом поле указывается только один показатель. Исключение составляют показатели, значением которых является дата.

Для даты предусмотрены три поля: день, месяц и год, разделенные знаком "." (точка), за исключением поля 6.4 Заявления.

5. В случае рукописного способа заполнения Заявления:

1) заполнение полей значениями текстовых, числовых, кодовых показателей осуществляется слева направо, начиная с первого (левого) знакоместа;

2) заполнение текстовых полей осуществляется заглавными печатными буквами;

3) при отсутствии данных для заполнения показателя или неполного заполнения знакомест проставляется прочерк. При этом прочерк представляет собой прямую линию, проведенную посередине знакомест по всей длине показателя или по правой части показателя при его неполном заполнении.

6. При распечатке на принтере Заявления, заполненного с использованием программного обеспечения, допускается отсутствие обрамления знакомест и прочерков для незаполненных знакомест, расположение и размеры зон значений показателей не должны изменяться. Печать знаков должна выполняться шрифтом Courier New высотой 16 - 18 пунктов.

II. Заполнение титульного листа Заявления

7. Титульный лист заполняется лицом, представляющим Заявление (далее - налогоплательщик), за исключением раздела "Заполняется работником налогового органа или сотрудником МФЦ".

8. В поле "ИНН" указывается идентификационный номер налогоплательщика (далее - ИНН).

Для налогоплательщика - физического лица (далее - физическое лицо) заполнение поля "ИНН" необязательно. При этом в случае незаполнения поля "ИНН" в Заявлении должны быть заполнены персональные данные физического лица (в соответствии с документом, удостоверяющим личность), предусмотренные полями 3.1 - 3.3.4 Заявления.

9. В поле "КПП" указывается код причины постановки на учет в налоговом органе (далее - КПП) налогоплательщика-организации (далее - организация) или обособленного подразделения организации по месту нахождения транспортного средства, указанного в Заявлении.

Для физического лица поле "КПП" не заполняется.

10. В разделе 1 "Представляется в налоговый орган (код)" указывается код налогового органа, выбранного налогоплательщиком для представления Заявления. Например, Заявление может представляться в налоговый орган по месту жительства физического лица или по месту нахождения транспортного средства.

Справочная информация о кодах налоговых органов размещена на официальном сайте Федеральной налоговой службы в информационно-телекоммуникационной сети "Интернет".

11. В разделе 2 "Сведения о налогоплательщике" указывается полное или сокращенное наименование организации, соответствующее наименованию, указанному в Едином государственном реестре юридических лиц, или фамилия, имя, отчество (при наличии) для физического лица.

12. В разделе 3 "Персональные данные налогоплательщика - физического лица (в соответствии с документом, удостоверяющим личность)" указываются персональные данные физического лица в соответствии с документом, удостоверяющим его личность: дата рождения (поле 3.1); место рождения (поле 3.2); сведения о документе, удостоверяющем личность: код вида документа в соответствии с приложением к настоящему Порядку; серия и номер (поле 3.3.2); дата выдачи (поле 3.3.3); кем выдан (поле 3.3.4).

Раздел 3 не заполняется, если в Заявлении заполнено поле "ИНН".

13. В разделе 4 "Номер контактного телефона" указывается (при наличии) номер контактного телефона налогоплательщика или его представителя с телефонным кодом страны (для физических лиц, место жительства которых расположено за пределами Российской Федерации) и иными телефонными кодами (код города), требующимися для обеспечения телефонной связи. Номера телефонов указываются без пробелов и прочерков. Для каждой скобки и знака отводится одно знакоместо.

14. В разделе 5 "Способ информирования о результатах рассмотрения настоящего заявления, за исключением налогоплательщиков - физических лиц, получивших доступ к личному кабинету налогоплательщика и не направивших в налоговый орган уведомление о необходимости получения документов на бумажном носителе" указывается по выбору налогоплательщика один из следующих кодов:

1) код "1" - в случае необходимости информирования о результатах рассмотрения Заявления в налоговом органе, через который подано Заявление;

2) код "2" - в случае необходимости информирования о результатах рассмотрения Заявления по почте по имеющемуся у налогового органа адресу налогоплательщика;

3) код "3" - в случае необходимости информирования о результатах рассмотрения Заявления по телекоммуникационным каналам связи через оператора электронного документооборота;

4) код "4" - в случае необходимости информирования о результатах рассмотрения Заявления в многофункциональном центре предоставления государственных и муниципальных услуг (далее - МФЦ), через который подано Заявление, с выражением согласия налогоплательщика на передачу ему документов, составляющих налоговую тайну, на бумажном носителе через МФЦ. Указанный код может заполняться при представлении Заявления физическим лицом.

15. В поле "Заявление составлено на страницах" указывается общее количество страниц, на которых составлено Заявление, в поле "с приложением подтверждающих документов (копий) на листах" указывается количество листов документов (копий) (в случае их представления), приложенных к Заявлению.

16. В разделе "Достоверность и полноту сведений, указанных в настоящем заявлении, подтверждаю" указываются:

1) код "1" - в случае подтверждения достоверности и полноты сведений в Заявлении налогоплательщиком;

2) код "2" - в случае подтверждения достоверности и полноты сведений в Заявлении представителем налогоплательщика. При этом к Заявлению прилагается копия документа, подтверждающего полномочия представителя налогоплательщика.

При заполнении Заявления представителем налогоплательщика в поле "фамилия, имя, отчество представителя налогоплательщика" указываются построчно полностью фамилия, имя, отчество (при наличии) физического лица - представителя налогоплательщика. Проставляется подпись лица, подтверждающего достоверность и полноту сведений, указанных в Заявлении, дата подписания.

При заполнении Заявления налогоплательщиком в бумажном виде в месте, отведенном для подписи, проставляется подпись физического лица и дата подписания Заявления; при заполнении Заявления налогоплательщиком в электронной форме через личный кабинет налогоплательщика подпись и дата не проставляются.

При заполнении поля "Наименование и реквизиты документа, подтверждающего полномочия представителя налогоплательщика" указываются наименование и реквизиты документа, подтверждающего полномочия представителя налогоплательщика.

III. Заполнение листа с информацией об объекте налогообложения, в отношении которого представляется Заявление

17. Лист с информацией об объекте налогообложения, в отношении которого представляется Заявление, заполняется по каждому транспортному средству отдельно.

18. В поле "ИНН" указывается ИНН; для физического лица заполнение поля "ИНН" необязательно, при этом в случае незаполнения поля "ИНН" в Заявлении должны быть заполнены персональные данные физического лица (в соответствии с документом, удостоверяющим личность), предусмотренные полями 3.1 - 3.3.4 Заявления.

19. В поле "КПП" указывается КПП, присвоенный налоговым органом организации или обособленному подразделению организации по месту нахождения транспортного средства, указанного в Заявлении.

Для физического лица поле "КПП" не заполняется.

20. В поле "Фамилия _____________ И. _____________ О. _____________" указывается фамилия, имя, отчество (при наличии) физического лица, указанные на титульном листе Заявления.

21. В разделе 6 "Сведения об объекте налогообложения, в отношении которого представляется заявление" указываются сведения в отношении транспортного средства:

1) в поле 6.1 - вид транспортного средства с проставлением соответствующего кода (код "01" - автомобиль легковой, код "02" - автомобиль грузовой, код "03" - автобус, код "04" - мотоцикл, код "05" - мотороллер, код "06" - снегоход, код "07" - трактор, код "08" - мотосани, код "09" - вертолет, код "10" - самолет, код "11" - теплоход, код "12" - яхта, код "13" - катер, код "14" - гидроцикл, код "15" - моторная лодка, код "16" - иное);

2) в поле 6.2 - марка (модель) транспортного средства (при наличии);

3) в поле 6.3 - государственный регистрационный знак (номер) транспортного средства, в том числе серийный (идентификационный) номер для воздушного судна, идентификационный номер морского, речного судна (при наличии), регистрационный номер судна, присвоенный Международной морской организацией (ИМО) (при наличии), регистровый номер классификационного общества (при наличии);

4) в поле 6.4 - дата (месяц и год) гибели или уничтожения транспортного средства в соответствии с документом, подтверждающим факт гибели или уничтожения транспортного средства, сведения о котором указаны в Заявлении (далее - документ);

5) в поле 6.5 - сведения о документе, подтверждающем факт гибели или уничтожения транспортного средства, при этом заполняются:

поле 6.5.1 с указанием полного наименования документа (например, свидетельство (акт) об утилизации, подтверждающее факт уничтожения транспортного средства, справка органа государственного пожарного надзора, решение суда);

поле 6.5.2 с указанием полного наименования органа или иного лица, выдавшего документ;

поле 6.5.3 с указанием даты составления документа;

поле 6.5.4 с указанием (при наличии) номера документа.

Поля 6.5.1 - 6.5.4 Заявления могут не заполняться, если соответствующий документ приложен к Заявлению.

22. В разделе "Достоверность и полноту сведений, указанных на настоящей странице, подтверждаю" при представлении Заявления в бумажном виде проставляются:

1) подпись лица, заполнившего Заявление;

2) дата заполнения Заявления.

При заполнении Заявления в электронной форме через личный кабинет налогоплательщика подпись и дата заполнения Заявления не проставляются.

Приложение
к Порядку заполнения формы заявления
о гибели или уничтожении объекта
налогообложения по транспортному налогу,
утвержденному приказом ФНС России
от 29.12.2020 г. N ЕД-7-21/972@

КОДЫ ВИДОВ ДОКУМЕНТОВ, УДОСТОВЕРЯЮЩИХ ЛИЧНОСТЬ НАЛОГОПЛАТЕЛЬЩИКА

Код Наименование документа
01 Паспорт гражданина СССР
03 Свидетельство о рождении
05 Справка об освобождении из места лишения свободы
07 Военный билет
08 Временное удостоверение, выданное взамен военного билета
10 Паспорт иностранного гражданина
11 Свидетельство о рассмотрении ходатайства о признании лица беженцем на территории Российской Федерации по существу
12 Вид на жительство в Российской Федерации
13 Удостоверение беженца
14 Временное удостоверение личности гражданина Российской Федерации
15 Разрешение на временное проживание в Российской Федерации
18 Свидетельство о предоставлении временного убежища на территории Российской Федерации
21 Паспорт гражданина Российской Федерации
23 Свидетельство о рождении, выданное уполномоченным органом иностранного государства
24 Удостоверение личности военнослужащего Российской Федерации
26 Паспорт моряка
27 Военный билет офицера запаса
61 Свидетельство о регистрации по месту жительства
62 Вид на жительство иностранного гражданина

Приложение N 3
к приказу ФНС России
от 29.12.2020 г. N ЕД-7-21/972@

ФОРМАТ ПРЕДСТАВЛЕНИЯ ЗАЯВЛЕНИЯ О ГИБЕЛИ ИЛИ УНИЧТОЖЕНИИ ОБЪЕКТА НАЛОГООБЛОЖЕНИЯ ПО ТРАНСПОРТНОМУ НАЛОГУ В ЭЛЕКТРОННОЙ ФОРМЕ

I. ОБЩИЕ СВЕДЕНИЯ

1. Настоящий формат описывает требования к XML файлам (далее - файл обмена) передачи в налоговые органы заявления о гибели или уничтожении объекта налогообложения по транспортному налогу в электронной форме.

2. Номер версии настоящего формата 5.02, часть ССХХХ.

II. ОПИСАНИЕ ФАЙЛА ОБМЕНА

3. Имя файла обмена должно иметь следующий вид:

R_T_A_K_O_GGGGMMDD_N, где:

R_T - префикс, принимающий значение IU_GIBTRSRED;

А_К - идентификатор получателя информации, где: А - идентификатор получателя, которому направляется файл обмена, К - идентификатор конечного получателя, для которого предназначена информация из данного файла обмена. В случае передачи файла от отправителя к конечному получателю при отсутствии налоговых органов, осуществляющих передачу на промежуточных этапах, значения идентификаторов А и К совпадают. Каждый из идентификаторов (А и К) имеет вид для налоговых органов - четырехразрядный код налогового органа;

О - идентификатор отправителя информации, имеет вид:

для организаций - девятнадцатиразрядный код (идентификационный номер налогоплательщика (далее - ИНН) и код причины постановки на учет (далее - КПП) организации (обособленного подразделения);

для физических лиц - двенадцатиразрядный код (ИНН физического лица, при наличии. При отсутствии ИНН - последовательность из двенадцати нулей).

GGGG - год формирования передаваемого файла, ММ - месяц, DD - день;

N - идентификационный номер файла. (Длина - от 1 до 36 знаков. Идентификационный номер файла должен обеспечивать уникальность файла).

Расширение имени файла - xml. Расширение имени файла может указываться как строчными, так и прописными буквами.

Параметры первой строки файла обмена

Первая строка XML файла должна иметь следующий вид:

<?xml version ="1.0" encoding ="windows-1251"?>

Имя файла, содержащего XML схему файла обмена, должно иметь следующий вид:

IU_GIBTRSRED_1_230_00_05_02_xx , где хх - номер версии схемы.

Расширение имени файла - xsd.

XML схема файла обмена приводится отдельным файлом и размещается на официальном сайте Федеральной налоговой службы в информационной-телекоммуникационной сети "Интернет".

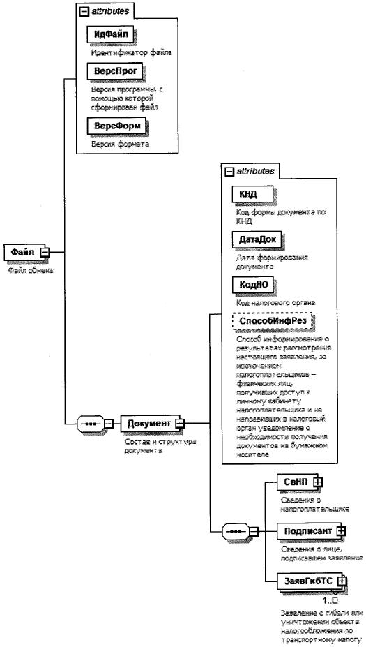
4. Логическая модель файла обмена представлена в виде диаграммы структуры файла обмена на рисунке 1 настоящего формата. Элементами логической модели файла обмена являются элементы и атрибуты XML файла. Перечень структурных элементов логической модели файла обмена и сведения о них приведены в таблицах 4.1 - 4.13 настоящего формата.

Для каждого структурного элемента логической модели файла обмена приводятся следующие сведения:

наименование элемента. Приводится полное наименование элемента. В строке таблицы могут быть описаны несколько элементов, наименования которых разделены символом "|". Такая форма записи применяется при наличии в файле обмена только одного элемента из описанных в этой строке;

сокращенное наименование (код) элемента. Приводится сокращенное наименование элемента. Синтаксис сокращенного наименования должен удовлетворять спецификации XML;

признак типа элемента. Может принимать следующие значения: "С" - сложный элемент логической модели (содержит вложенные элементы), "П" - простой элемент логической модели, реализованный в виде элемента XML файла, "А" - простой элемент логической модели, реализованный в виде атрибута элемента XML файла. Простой элемент логической модели не содержит вложенные элементы;

формат элемента. Формат элемента представляется следующими условными обозначениями: Т - символьная строка; N - числовое значение (целое или дробное).

Формат символьной строки указывается в виде T(n-k) или Т(=k), где: n - минимальное количество знаков, к - максимальное количество знаков, символ "-" - разделитель, символ "=" означает фиксированное количество знаков в строке. В случае, если минимальное количество знаков равно 0, формат имеет вид Т(0-k). В случае, если максимальное количество знаков неограничено, формат имеет вид Т(n-).

Формат числового значения указывается в виде N(m.k), где: m - максимальное количество знаков в числе, включая знак (для отрицательного числа), целую и дробную часть числа без разделяющей десятичной точки, k - максимальное число знаков дробной части числа. Если число знаков дробной части числа равно 0 (то есть число целое), то формат числового значения имеет вид N(m).

Для простых элементов, являющихся базовыми в XML, например, элемент с типом "date", поле "Формат элемента" не заполняется. Для таких элементов в поле "Дополнительная информация" указывается тип базового элемента;

признак обязательности элемента определяет обязательность наличия элемента (совокупности наименования элемента и его значения) в файле обмена. Признак обязательности элемента может принимать следующие значения: "О" - наличие элемента в файле обмена обязательно; "Н" - наличие элемента в файле обмена необязательно, то есть элемент может отсутствовать. Если элемент принимает ограниченный перечень значений (по классификатору, кодовому словарю и тому подобному), то признак обязательности элемента дополняется символом "К". Например, "ОК". В случае если количество реализаций элемента может быть более одной, то признак обязательности элемента дополняется символом "М". Например, "НМ" или "ОКМ".

К вышеперечисленным признакам обязательности элемента может добавляться значение "У" в случае описания в XML схеме условий, предъявляемых к элементу в файле обмена, описанных в графе "Дополнительная информация". Например, "НУ" или "ОКУ";

дополнительная информация содержит, при необходимости, требования к элементу файла обмена, не указанные ранее. Для сложных элементов указывается ссылка на таблицу, в которой описывается состав данного элемента. Для элементов, принимающих ограниченный перечень значений из классификатора (кодового словаря и тому подобного), указывается соответствующее наименование классификатора (кодового словаря и тому подобного) или приводится перечень возможных значений. Для классификатора (кодового словаря и тому подобного) может указываться ссылка на его местонахождение. Для элементов, использующих пользовательский тип данных, указывается наименование типового элемента.

Рисунок 1. Диаграмма структуры файла обмена

Таблица 4.1

Файл обмена (Файл)

Наименование элемента Сокращенное наименование (код) элемента Признак типа элемента Формат элемента Признак обязательности элемента Дополнительная информация
Идентификатор файла ИдФайл А Т(1-255) ОУ Содержит (повторяет) имя сформированного файла (без расширения)
Версия программы, с помощью которой сформирован файл ВерсПрог А Т(1-40) О  
Версия формата ВерсФорм А Т(1-5) о Принимает значение: 5.02
Состав и структура документа Документ С   О Состав элемента представлен в таблице 4.2

Таблица 4.2

Состав и структура документа (Документ)

Наименование элемента Сокращенное наименование (код) элемента Признак типа элемента Формат элемента Признак обязательности элемента Дополнительная информация
Код формы документа по КНД КНД А Т(=7) ОК Типовой элемент <КНДТип>.
Принимает значение: 1150076
Дата формирования документа ДатаДок А Т(=10) О Типовой элемент <ДатаТип>.
Дата в формате ДД.ММ.ГГГГ
Код налогового органа КодНО А Т(=4) ОК Типовой элемент <СОНОТип>
Способ информирования о результатах рассмотрения настоящего заявления, за исключением налогоплательщиков - физических лиц, получивших доступ к личному кабинету налогоплательщика и не направивших в налоговый орган уведомление о необходимости получения документов на бумажном носителе СпособИнфРез А Т(=1) НК Принимает значение:
1 - лично в налоговом органе, через который подано настоящее заявление |
2 - по почте по имеющемуся у налогового органа адреса налогоплательщика |
3 - по телекоммуникационным каналам связи через оператора электронного документооборота |
4 - в многофункциональном центре предоставления государственных и муниципальных услуг (далее - МФЦ), через который подано заявление, с выражением согласия на передачу документов, составляющих налоговую тайну, на бумажном носителе через МФЦ
Сведения о налогоплательщике СвНП С   О Состав элемента представлен в таблице 4.3
Сведения о лице, подписавшем заявление Подписант С   О Состав элемента представлен в таблице 4.7
Заявление о гибели или уничтожении объекта налогообложения по транспортному налогу ЗаявГибТС С   ОМ Состав элемента представлен в таблице 4.9

Таблица 4.3

Сведения о налогоплательщике (СвНП)

Наименование элемента Сокращенное наименование (код) элемента Признак типа элемента Формат элемента Признак обязательности элемента Дополнительная информация
Номер контактного телефона Тлф А Т(1-20) Н  
Налогоплательщик - организация| НПЮЛ С   О Состав элемента представлен в таблице 4.4
Налогоплательщик - физическое лицо НПФЛ С   О Состав элемента представлен в таблице 4.5

Таблица 4.4

Налогоплательщик - организация (НПЮЛ)

Наименование элемента Сокращенное наименование (код) элемента Признак типа элемента Формат элемента Признак обязательности элемента Дополнительная информация
Наименование организации НаимОрг А Т(1-1000) О  
ИНН организации ИННЮЛ А Т(=10) О Типовой элемент <ИННЮЛТип>
КПП КПП А Т(=9) О Типовой элемент <КППТип>

Таблица 4.5

Налогоплательщик - физическое лицо (НПФЛ)

Наименование элемента Сокращенное наименование (код) элемента Признак типа элемента Формат элемента Признак обязательности элемента Дополнительная информация
Фамилия, имя, отчество ФИОФЛ С   О Типовой элемент <ФИОТип>.
Состав элемента представлен в таблице 4.13
ИНН физического лица| ИННФЛ П Т(=12) О Типовой элемент <ИННФЛТип>.
Персональные данные налогоплательщика - физического лица (в соответствии с документом, удостоверяющим личность) ПерсДанФЛ С   О Состав элемента представлен в таблице 4.6

Таблица 4.6

Персональные данные налогоплательщика - физического лица (в соответствии с документом, удостоверяющим личность) (ПерсДанФЛ)

Наименование элемента Сокращенное наименование код) элемента Признак типа элемента Формат элемента Признак обязательности элемента Дополнительная информация
Дата рождения ДатаРожд А Т(=10) О Типовой элемент <ДатаТип>.
Дата в формате ДД.ММ.ГГГГ
Место рождения МестоРожд А Т(1-128) О  
Сведения о документе, удостоверяющем личность УдЛичн С   О Типовой элемент <УдЛичнФЛТип>.
Состав элемента представлен в таблице 4.12

Таблица 4.7

Сведения о лице, подписавшем заявление (Подписант)

Наименование элемента Сокращенное наименование (код) элемента Признак типа элемента Формат элемента Признак обязательности элемента Дополнительная информация
Признак лица, подписавшего документ ПрПодп А Т(=1) ОК Принимает значение:
1 - налогоплательщик |
2 - представитель налогоплательщика
Фамилия, имя, отчество ФИО С   НУ Типовой элемент <ФИОТип>.
Состав элемента представлен в таблице 4.13
Элемент обязателен при выполнении одного из условий:
- <ПрПодп>=2 |
- <ПрПодп>=1 и наличие <НПЮЛ>
Сведения о представителе налогоплательщика СвПред С   НУ Состав элемента представлен в таблице 4.8
Элемент обязателен при <ПрПодп>=2

Таблица 4.8

Сведения о представителе налогоплательщика (СвПред)

Наименование элемента Сокращенное наименование (код) элемента Признак типа элемента Формат элемента Признак обязательности элемента Дополнительная информация
Наименование и реквизиты документа, подтверждающего полномочия представителя налогоплательщика НаимДок А Т(1-120) О  

Таблица 4.9

Заявление о гибели или уничтожении объекта налогообложения по транспортному налогу (ЗаявГибТС)

Наименование элемента Сокращенное наименование (код) элемента Признак типа элемента Формат элемента Признак обязательности элемента Дополнительная информация
Сведения об объекте налогообложения, в отношении которого представляется заявление СведТС С   О Состав элемента представлен в таблице 4.10
Сведения о документе, подтверждающем факт гибели или уничтожения транспортного средства СведДокПодтвГибТС С   Н Состав элемента представлен в таблице 4.11

Таблица 4.10

Сведения об объекте налогообложения, в отношении которого представляется заявление (СведТС)

Наименование элемента Сокращенное наименование (код) элемента Признак типа элемента Формат элемента Признак обязательности элемента Дополнительная информация
Вид транспортного средства ВидТС А Т(=2) ОК Принимает значение:
01 - автомобиль легковой |
02 - автомобиль грузовой |
03 - автобус|
04 - мотоцикл |
05 - мотороллер |
06 - снегоход |
07 - трактор |
08 - мотосани |
09 - вертолет|
10 - самолет |
11 - теплоход |
12 - яхта|
13 - катер |
14 - гидроцикл |
15 - моторная лодка |
16 - иное
Марка (модель) МаркаТС А Т(1-120) Н  
Государственный регистрационный знак (номер) РегЗнакТС А Т(1-30) О  
Дата гибели или уничтожения транспортного средства ДатаГибТС А Т(=7) О Типовой элемент <ДатаМГТип>.
Дата в формате ММ.ГГГГ

Таблица 4.11

Сведения о документе, подтверждающем факт гибели или уничтожения транспортного средства (СведДокПодтвГибТС)

Наименование элемента Сокращенное наименование (код) элемента Признак типа элемента Формат элемента Признак обязательности элемента Дополнительная информация
Полное наименование документа НаимДок А Т(1-120) О  
Полное наименование органа или иного лица, выдавшего документ ВыдДок А Т(1-255) О  
Дата составления документа ДатаДок А Т(=10) О Типовой элемент <ДатаТип>.
Дата в формате ДД.ММ.ГГГГ
Номер документа НомерДок А Т(1-30) Н  

Таблица 4.12

Сведения о документе, удостоверяющем личность (УдЛичнФЛТип)

Наименование элемента Сокращенное наименование (код) элемента Признак типа элемента Формат элемента Признак обязательности элемента Дополнительная информация
Код вида документа КодВидДок А Т(=2) ОК Принимает значение:
21 - паспорт гражданина Российской Федерации |
03 - свидетельство о рождении |
07 - военный билет |
08 - временное удостоверение, выданное взамен военного билета |
10 - паспорт иностранного гражданина |
11 - свидетельство о рассмотрении ходатайства о признании лица беженцем на территории Российской Федерации по существу |
12 - вид на жительство в Российской Федерации |
13 - удостоверение беженца |
14 - временное удостоверение личности гражданина Российской Федерации |
15 - разрешение на временное проживание в Российской Федерации |
18 - свидетельство о предоставлении временного убежища на территории Российской Федерации |
23 - свидетельство о рождении, выданное уполномоченным органом иностранного государства|
24 - удостоверение личности военнослужащего Российской Федерации |
27 - военный билет офицера запаса
Серия и номер документа, удостоверяющего личность СерНомДок А Т(1-25) О  
Дата выдачи документа, удостоверяющего личность ДатаДок А Т(=10) О Типовой элемент <ДатаТип>.
Дата в формате ДД.ММ.ГГГГ
Кем выдан ВыдДок А Т(1-255) О  

Таблица 4.13

Фамилия, имя, отчество (ФИОТип)

Наименование элемента Сокращенное наименование (код) элемента Признак типа элемента Формат элемента Признак обязательности элемента Дополнительная информация
Фамилия Фамилия А Т(1-60) О  
Имя Имя А Т(1-60) О  
Отчество Отчество А Т(1-60) Н  

Приложение N 4
к приказу ФНС России
от 29.12.2020 г. N ЕД-7-21/972@

Форма по КНД 1125169

  Фамилия, имя, отчество <1> налогоплательщика (его представителя) или наименование налогоплательщика-организации (его обособленного подразделения):
     
(бланк письма налогового органа)   Адрес для направления или отметка о том, что настоящий документ передается в электронной форме по телекоммуникационным каналам связи или через личный кабинет налогоплательщика:

УВЕДОМЛЕНИЕ О ПРЕКРАЩЕНИИ ИСЧИСЛЕНИЯ ТРАНСПОРТНОГО НАЛОГА В СВЯЗИ С ГИБЕЛЬЮ ИЛИ УНИЧТОЖЕНИЕМ ОБЪЕКТА НАЛОГООБЛОЖЕНИЯ
(от "___"________________ г. N ________)

Налоговый орган                                                                      
          (указывается наименование налогового органа)
рассмотрел заявление от "   "               г. N                                            
                                                                               
                                                                               
                                                                               
(указывается фамилия, имя, отчество <1>, ИНН <2> физического лица / наименование, ИНН <2> организации)
о гибели или уничтожении объекта налогообложения по транспортному налогу и уведомляет о прекращении исчисления транспортного налога:        
Объекты налогообложения <3>: Основания прекращения исчисления транспортного налога <4>: Период, начиная с которого исчисление транспортного налога прекращается:
Месяц Год
     
Должность уполномоченного лица налогового органа  
  подпись, фамилия, инициалы <1>

<1> Отчество указывается при наличии.

<2> Идентификационный номер налогоплательщика.

<3> В графе указываются вид транспортного средства, его государственный регистрационный знак (номер) или иной номер.

<4> В графе указываются наименование и реквизиты (дата, выдавший орган или иное лицо, номер /при наличии/) документа, в соответствии с которым прекращено исчисление транспортного налога (свидетельство (акт) об утилизации, подтверждающее факт уничтожения транспортного средства, справка органа государственного пожарного надзора, решение суда, иное).

Приложение N 5
к приказу ФНС России
от 29.12.2020 г. N ЕД-7-21/972@

Форма по КНД 1125170

  Фамилия, имя, отчество <1> налогоплательщика (его представителя) или наименование налогоплательщика-организации (его обособленного подразделения):
     
(бланк письма налогового органа)   Адрес для направления или отметка о том, что настоящий документ передается в электронной форме по телекоммуникационным каналам связи или через личный кабинет налогоплательщика:

СООБЩЕНИЕ ОБ ОТСУТСТВИИ ОСНОВАНИЯ ДЛЯ ПРЕКРАЩЕНИЯ ИСЧИСЛЕНИЯ ТРАНСПОРТНОГО НАЛОГА В СВЯЗИ С ГИБЕЛЬЮ ИЛИ УНИЧТОЖЕНИЕМ ОБЪЕКТА НАЛОГООБЛОЖЕНИЯ
(от "___"________________ г. N ________)

Налоговый орган                                                                      
          (указывается наименование налогового органа)
рассмотрел заявление от "   "               г. N                                            
                                                                               
                                                                               
                                                                               
(указывается фамилия, имя, отчество <1>, ИНН <2> физического лица / наименование, ИНН <2> организации)
о гибели или уничтожении объекта налогообложения по транспортному налогу и уведомляет об отсутствии основания для прекращения исчисления транспортного налога:
Объекты налогообложения <3>: Основания отказа в прекращении исчисления транспортного налога <4>:
   

Акты налоговых органов ненормативного характера, действия или бездействие их должностных лиц могут быть обжалованы в вышестоящий налоговый орган и (или) в суд в порядке, предусмотренном Налоговым кодексом Российской Федерации и процессуальным законодательством Российской Федерации.

Должность уполномоченного лица налогового органа  
  подпись, фамилия, инициалы <1>

<1> Отчество указывается при наличии.

<2> Идентификационный номер налогоплательщика.

<3> В графе указываются вид транспортного средства, его государственный регистрационный знак (номер) или иной номер.

<4> В графе указываются выявленные основания (например, представленные документы не подтверждают гибель или уничтожение транспортного средства, документы, запрошенные по реквизитам, указанным в заявлении о гибели или уничтожении объекта налогообложения по транспортному налогу, не представлены).