Приказ ФНС РФ от 19.05.2021 N ЕД-7-13/495@

"Об утверждении форм, Порядка заполнения и форматов представления уведомления о переходе на уплату налога на доходы физических лиц с фиксированной прибыли контролируемых иностранных компаний и уведомления об отказе от уплаты налога на доходы физических лиц с фиксированной прибыли контролируемых иностранных компаний в электронной форме"
Редакция от 19.05.2021 — Действует с 09.08.2021

Зарегистрировано в Минюсте России 29 июля 2021 г. N 64436


ФЕДЕРАЛЬНАЯ НАЛОГОВАЯ СЛУЖБА

ПРИКАЗ
от 19 мая 2021 г. N ЕД-7-13/495@

ОБ УТВЕРЖДЕНИИ ФОРМ, ПОРЯДКА ЗАПОЛНЕНИЯ И ФОРМАТОВ ПРЕДСТАВЛЕНИЯ УВЕДОМЛЕНИЯ О ПЕРЕХОДЕ НА УПЛАТУ НАЛОГА НА ДОХОДЫ ФИЗИЧЕСКИХ ЛИЦ С ФИКСИРОВАННОЙ ПРИБЫЛИ КОНТРОЛИРУЕМЫХ ИНОСТРАННЫХ КОМПАНИЙ И УВЕДОМЛЕНИЯ ОБ ОТКАЗЕ ОТ УПЛАТЫ НАЛОГА НА ДОХОДЫ ФИЗИЧЕСКИХ ЛИЦ С ФИКСИРОВАННОЙ ПРИБЫЛИ КОНТРОЛИРУЕМЫХ ИНОСТРАННЫХ КОМПАНИЙ В ЭЛЕКТРОННОЙ ФОРМЕ

В соответствии с пунктом 4 статьи 227.2 части второй Налогового кодекса Российской Федерации (Собрание законодательства Российской Федерации, 2000, N 32, ст. 3340; Официальный интернет-портал правовой информации http://pravo.gov.ru, 20.04.2021), подпунктом 5.9.37 пункта 5 Положения о Федеральной налоговой службе, утвержденного постановлением Правительства Российской Федерации от 30.09.2004 N 506 "Об утверждении Положения о Федеральной налоговой службе" (Собрание законодательства Российской Федерации, 2004, N 40, ст. 3961; 2015, N 15, ст. 2286), в целях реализации особенностей исчисления сумм налога на доходы физических лиц с фиксированной прибыли контролируемых иностранных компаний и в связи с принятием Федерального закона от 09.11.2020 N 368-ФЗ "О внесении изменений в части первую и вторую Налогового кодекса Российской Федерации" (Собрание законодательства Российской Федерации, 2020, N 46, ст. 7212) приказываю:

1. Утвердить:

форму уведомления о переходе на уплату налога на доходы физических лиц с фиксированной прибыли контролируемых иностранных компаний согласно приложению N 1 к настоящему приказу;

форму уведомления об отказе от уплаты налога на доходы физических лиц с фиксированной прибыли контролируемых иностранных компаний согласно приложению N 2 к настоящему приказу;

порядок заполнения форм уведомления о переходе на уплату налога на доходы физических лиц с фиксированной прибыли контролируемых иностранных компаний и уведомления об отказе от уплаты налога на доходы физических лиц с фиксированной прибыли контролируемых иностранных компаний согласно приложению N 3 к настоящему приказу;

формат представления уведомления о переходе на уплату налога на доходы физических лиц с фиксированной прибыли контролируемых иностранных компаний в электронной форме согласно приложению N 4 к настоящему приказу;

формат представления уведомления об отказе от уплаты налога на доходы физических лиц с фиксированной прибыли контролируемых иностранных компаний в электронной форме согласно приложению N 5 к настоящему приказу.

2. Установить, что представление уведомления о переходе на уплату налога на доходы физических лиц с фиксированной прибыли контролируемых иностранных компаний и уведомления об отказе от уплаты налога на доходы физических лиц с фиксированной прибыли контролируемых иностранных компаний в электронной форме осуществляется в соответствии с порядком, установленным приказом ФНС России от 16.07.2020 N ЕД-7-2/448@ "Об утверждении Порядка направления и получения документов, предусмотренных Налоговым кодексом Российской Федерации и используемых налоговыми органами при реализации своих полномочий в отношениях, регулируемых законодательством о налогах и сборах, а также представления документов по требованию налогового органа в электронной форме по телекоммуникационным каналам связи" (зарегистрирован Министерством юстиции Российской Федерации 19.08.2020, регистрационный номер 59335).

3. Руководителям (исполняющим обязанности руководителя) управлений Федеральной налоговой службы по субъектам Российской Федерации и начальникам (исполняющим обязанности начальника) межрегиональных инспекций ФНС России по крупнейшим налогоплательщикам довести настоящий приказ до нижестоящих налоговых органов и обеспечить его применение.

4. Контроль за исполнением настоящего приказа возложить на заместителя руководителя Федеральной налоговой службы, координирующего работу по методологическому и организационному обеспечению работы ФНС России и территориальных налоговых органов по вопросам налогового администрирования цен и трансфертного ценообразования для целей налогообложения и выявления налоговых рисков.

Руководитель
Федеральной налоговой службы
Д.В. ЕГОРОВ

Приложение N 1
к приказу ФНС России
от 19.05.2021 г. N ЕД-7-13/495@

                          ИНН            
                                                                   
    5640 2018       КПП                     Стр. 0 0 1  

Форма по КНД 1120417

УВЕДОМЛЕНИЕ О ПЕРЕХОДЕ НА УПЛАТУ НАЛОГА НА ДОХОДЫ ФИЗИЧЕСКИХ ЛИЦ С ФИКСИРОВАННОЙ ПРИБЫЛИ КОНТРОЛИРУЕМЫХ ИНОСТРАННЫХ КОМПАНИЙ

Представляется в налоговый орган (код)                                                            
                                                                               
                                                                             
                                                                               
                                                                             
                                                                               
                                                                             
(фамилия, имя, отчество <1> физического лица)
                                                                               
Сведения о документе, удостоверяющем личность физического лица <2>:                                     Код вида документа    
                                                                               
Серия и номер                                           Дата выдачи     .     .        
                                                                               
Дата рождения     .     .             Место рождения                                    
                                                                               
                                                                             
                                                                               
                                                                             
                                                                               
в соответствии с пунктом 1 статьи 227.2 Налогового кодекса Российской Федерации уведомляю о переходе на уплату налога на доходы физических лиц с фиксированной прибыли контролируемых иностранных компаний, особенности исчисления и порядок уплаты которого установлены главой 23 Налогового кодекса Российской Федерации,
начиная с налогового периода                                                                  
                                                                               
Настоящее уведомление составлено на 1 странице с приложением подтверждающих документов или их копий на       листах                      

Достоверность и полноту сведений, указанных в настоящем уведомлении, подтверждаю: Заполняется работником налогового органа
Сведения о представлении уведомления
                                                                                 
    1 - физическое лицо                                          
    2 - представитель физического лица
                                         
                                          Настоящее уведомление представлено (код)              
                                                                                 
                                          на 0 0 1 странице с приложением подтверждающих документов или их копий  
                                                                                 
                                          на       листах                        
(фамилия, имя, отчество <1> представителя физического лица)                                          
                                                                                 
Подпись   Дата     .     .           Дата представления уведомления     .     .          
                                                                                 
Наименование и реквизиты документа, подтверждающего полномочия представителя физического лица                                          
                                                                               
                                                                                 
                                          Фамилия, И.О. <1>     Подпись  

<1> Отчество указывается при наличии.

<2> Не заполняется, если указан ИНН.

                                                                                   

Приложение N 2
к приказу ФНС России
от 19.05.2021 г. N ЕД-7-13/495@

                          ИНН            
                                                                   
    5650 2015       КПП                     Стр. 0 0 1  

Форма по КНД 1120418

УВЕДОМЛЕНИЕ ОБ ОТКАЗЕ ОТ УПЛАТЫ НАЛОГА НА ДОХОДЫ ФИЗИЧЕСКИХ ЛИЦ С ФИКСИРОВАННОЙ ПРИБЫЛИ КОНТРОЛИРУЕМЫХ ИНОСТРАННЫХ КОМПАНИЙ

Представляется в налоговый орган (код)                                                            
                                                                               
                                                                             
                                                                               
                                                                             
                                                                               
                                                                             
(фамилия, имя, отчество <1> физического лица)
                                                                               
Сведения о документе, удостоверяющем личность физического лица <2>:                                     Код вида документа    
                                                                               
Серия и номер                                           Дата выдачи     .     .        
                                                                               
Дата рождения     .     .             Место рождения                                    
                                                                               
                                                                             
                                                                               
                                                                             
                                                                               
в соответствии с пунктом 4 статьи 227.2 Налогового кодекса Российской Федерации уведомляю об отказе от уплаты налога на доходы физических лиц с фиксированной прибыли контролируемых иностранных компаний
начиная с налогового периода                                                                  
                                                                               
Настоящее уведомление составлено на 1 странице с приложением подтверждающих документов или их копий на       листах                      
Достоверность и полноту сведений, указанных в настоящем уведомлении, подтверждаю: Заполняется работником налогового органа
Сведения о представлении уведомления
                                                                                 
    1 - физическое лицо                                          
    2 - представитель физического лица
                                         
                                          Настоящее уведомление представлено (код)              
                                                                                 
                                          на 0 0 1 странице с приложением подтверждающих документов или их копий  
                                                                                 
                                          на       листах                        
(фамилия, имя, отчество <1> представителя физического лица)                                          
                                                                                 
Подпись   Дата     .     .           Дата представления уведомления     .     .          
                                                                                 
Наименование и реквизиты документа, подтверждающего полномочия представителя физического лица                                          
                                                                               
                                                                                 
                                          Фамилия, И.О. <1>     Подпись  

<1> Отчество указывается при наличии.

<2> Не заполняется, если указан ИНН.

                                                                                   

Приложение N 3
к приказу ФНС России
от 19.05.2021 г. N ЕД-7-13/495@

ПОРЯДОК ЗАПОЛНЕНИЯ ФОРМ УВЕДОМЛЕНИЯ О ПЕРЕХОДЕ НА УПЛАТУ НАЛОГА НА ДОХОДЫ ФИЗИЧЕСКИХ ЛИЦ С ФИКСИРОВАННОЙ ПРИБЫЛИ КОНТРОЛИРУЕМЫХ ИНОСТРАННЫХ КОМПАНИЙ И УВЕДОМЛЕНИЯ ОБ ОТКАЗЕ ОТ УПЛАТЫ НАЛОГА НА ДОХОДЫ ФИЗИЧЕСКИХ ЛИЦ С ФИКСИРОВАННОЙ ПРИБЫЛИ КОНТРОЛИРУЕМЫХ ИНОСТРАННЫХ КОМПАНИЙ

I. Общие положения

1. Форма уведомления о переходе на уплату налога на доходы физических лиц с фиксированной прибыли контролируемых иностранных компаний заполняется налогоплательщиками, которые в соответствии с пунктом 1 статьи 227.2 Налогового кодекса Российской Федерации (далее - Кодекс) вправе уведомить налоговый орган о переходе на уплату налога на доходы физических лиц с фиксированной прибыли.

Форма уведомления об отказе от уплаты налога на доходы физических лиц с фиксированной прибыли контролируемых иностранных компаний заполняется налогоплательщиками, перешедшими на уплату налога с фиксированной прибыли контролируемых иностранных компаний, в случае отказа от уплаты налога на доходы физических лиц с фиксированной прибыли контролируемых иностранных компаний в соответствии с пунктом 4 статьи 227.2 Кодекса.

2. Для заполнения форм уведомлений применяются:

коды видов документов, удостоверяющих личность физического лица, согласно приложению N 1 к настоящему Порядку;

коды, определяющие способ представления в налоговый орган уведомления о переходе на уплату налога на доходы физических лиц с фиксированной прибыли контролируемых иностранных компаний и уведомления об отказе от уплаты налога на доходы физических лиц с фиксированной прибыли контролируемых иностранных компаний, согласно приложению N 2 к настоящему Порядку.

3. Форма уведомления о переходе на уплату налога на доходы физических лиц с фиксированной прибыли контролируемых иностранных компаний и форма уведомления об отказе от уплаты налога на доходы физических лиц с фиксированной прибыли контролируемых иностранных компаний (далее - Уведомления) заполняются рукописным способом чернилами черного, фиолетового или синего цвета либо в электронной форме с использованием соответствующего программного обеспечения, предусматривающего при распечатывании Уведомлений вывод двумерного штрих-кода.

Уведомления заполняются в одном экземпляре.

4. Обязательному заполнению подлежат все поля Уведомлений, за исключением случаев, установленных настоящим Порядком.

Каждому показателю соответствует одно поле, состоящее из определенного количества знакомест.

5. Для указания даты используются последовательно три поля: день (поле из двух ячеек), месяц (поле из двух ячеек) и год (поле из четырех ячеек), разделенные знаком "." (точка).

6. Не допускается исправление ошибок с помощью корректирующего и иного аналогичного средства.

7. Заполнение полей значениями текстовых, числовых, кодовых показателей осуществляется слева направо, начиная с первого (левого) знакоместа.

8. Заполнение текстовых полей осуществляется заглавными печатными буквами.

9. В случае отсутствия данных для заполнения какого-либо показателя во всех знакоместах соответствующего поля проставляется прочерк. В случае, если для указания какого-либо показателя не требуется заполнения всех знакомест соответствующего поля, в незаполненных знакоместах проставляется прочерк.

10. При распечатке на принтере Уведомлений, заполненных с использованием соответствующего программного обеспечения, допускается отсутствие обрамления знакомест и прочерков для незаполненных знакомест, расположение и размеры зон значений показателей не должны изменяться. Печать знаков должна выполняться шрифтом Courier New высотой 16 - 18 пунктов.

II. Уведомления

11. В поле "ИНН" указывается идентификационный номер налогоплательщика (ИНН) (при наличии) в соответствии с документом, подтверждающим постановку на учет в налоговом органе (свидетельство о постановке на учет в налоговом органе, уведомление о постановке на учет в налоговом органе, отметка в паспорте гражданина Российской Федерации).

Физическое лицо, не являющееся индивидуальным предпринимателем, вправе не указывать ИНН при условии указания им в Уведомлениях данных, предусмотренных пунктом 14 настоящего Порядка.

12. В поле "Представляется в налоговый орган (код)" указывается код налогового органа, в который представляются Уведомления.

13. В поле "фамилия, имя, отчество физического лица" указывается фамилия, имя, отчество (при наличии) в соответствии с документом, удостоверяющим личность физического лица.

14. Раздел "Сведения о документе, удостоверяющем личность физического лица" заполняется в случае представления Уведомлений физическими лицами, не указывающими в представляемых в налоговый орган Уведомлениях свой ИНН.

При заполнении раздела "Сведения о документе, удостоверяющем личность физического лица" указывается:

1) в поле "Код вида документа" - код вида документа согласно приложению N 1 "Коды видов документов, удостоверяющих личность физического лица" к настоящему Порядку;

2) в поле "Серия и номер" - серия и номер в соответствии с реквизитами документа, удостоверяющего личность физического лица;

3) в поле "Дата выдачи" - дата выдачи в соответствии с реквизитами документа, удостоверяющего личность физического лица;

4) в поле "Дата рождения" - дата рождения физического лица в соответствии с реквизитами документа, удостоверяющего личность физического лица;

5) в поле "Место рождения" - место рождения физического лица в соответствии с реквизитами документа, удостоверяющего личность физического лица.

15. При заполнении формы уведомления о переходе на уплату налога на доходы физических лиц с фиксированной прибыли контролируемых иностранных компаний в поле "начиная с налогового периода" указывается календарный год, являющийся налоговым периодом, начиная с которого осуществляется уплата налога на доходы физических лиц с фиксированной прибыли контролируемых иностранных компаний.

Календарный год, который указывается при заполнении поля "начиная с налогового периода", не может предшествовать календарному году, в котором представляется уведомление о переходе на уплату налога на доходы физических лиц с фиксированной прибыли контролируемых иностранных компаний (за исключением случаев перехода на уплату налога на доходы физических лиц с фиксированной прибыли контролируемых иностранных компаний начиная с 2020 года, уведомление о котором представляется до 1 февраля 2021 года, а также случаев, предусмотренных пунктом 7 статьи 6.1 Кодекса).

16. При заполнении формы уведомления об отказе от уплаты налога на доходы физических лиц с фиксированной прибыли контролируемых иностранных компаний в поле "начиная с налогового периода" указывается календарный год, являющийся налоговым периодом, начиная с которого налогоплательщик отказывается от уплаты налога на доходы физических лиц с фиксированной прибыли контролируемых иностранных компаний.

Уведомление об отказе от уплаты налога на доходы физических лиц с фиксированной прибыли контролируемых иностранных компаний не может быть подано ранее окончания пяти налоговых периодов, начиная с налогового периода, в котором налогоплательщиком представлено уведомление о переходе на уплату налога на доходы физических лиц с фиксированной прибыли контролируемых иностранных компаний. Для уведомлений о переходе на уплату налога на доходы физических лиц с фиксированной прибыли контролируемых иностранных компаний, представленных в отношении налоговых периодов 2020 или 2021 года, уведомление об отказе от уплаты налога на доходы физических лиц с фиксированной прибыли контролируемых иностранных компаний не может быть подано ранее окончания трех налоговых периодов.

17. В поле "Настоящее уведомление составлено на 1 странице с приложением подтверждающих документов или их копий на ____ листах" указывается количество листов приложений документов, подтверждающих полномочия представителя физического лица.

18. В разделе "Достоверность и полноту сведений, указанных в настоящем уведомлении, подтверждаю" указывается соответствующее числовое значение:

"1" - физическое лицо;

"2" - представитель физического лица;

В поле "фамилия, имя, отчество представителя физического лица" при подтверждении достоверности и полноты сведений в Уведомлениях физическим лицом - представителем налогоплательщика указываются построчно фамилия, имя, отчество (при наличии) физического лица полностью в соответствии с документом, удостоверяющим личность физического лица.

В поле "Подпись" проставляется подпись физического лица либо его представителя.

В поле "Дата" указывается дата подписания документа.

В поле "Наименование и реквизиты документа, подтверждающего полномочия представителя физического лица" указываются наименование документа, подтверждающего полномочия представителя, номер документа и дата выдачи. Между наименованием документа, номером и датой выдачи документа проставляются пробелы в виде одного незаполненного знакоместа (например, "доверенность N 1 31.12.2019", "доверенность б/н 31.12.2019").

19. В разделе "Заполняется работником налогового органа" указывается:

1) в поле "Настоящее уведомление представлено (код)" - код, определяющий способ представления, в соответствии с приложением N 2 к настоящему Порядку;

2) в поле "с приложением подтверждающих документов или их копий на ____ листах" - количество листов приложений документов, подтверждающих полномочия представителя физического лица;

3) в поле "Дата представления уведомления" указывается дата представления соответствующего уведомления физическим лицом либо его представителем в налоговый орган на бумажном носителе лично или дата получения налоговым органом соответствующего уведомления по почте;

4) в полях "Фамилия, И.О." и "Подпись" проставляются фамилия, имя, отчество (при наличии) и подпись работника налогового органа, принявшего соответствующее уведомление.

Приложение N 1
к Порядку заполнения форм уведомления
о переходе на уплату налога на доходы
физических лиц с фиксированной прибыли
контролируемых иностранных компаний
и уведомления об отказе от уплаты налога
на доходы физических лиц с фиксированной
прибыли контролируемых иностранных
компаний, утвержденному
приказом ФНС России
от 19.05.2021 г. N ЕД-7-13/495@

КОДЫ ВИДОВ ДОКУМЕНТОВ, УДОСТОВЕРЯЮЩИХ ЛИЧНОСТЬ ФИЗИЧЕСКОГО ЛИЦА

Код Наименование документа
21 Паспорт гражданина Российской Федерации
03 Свидетельство о рождении
07 Военный билет
08 Временное удостоверение, выданное взамен военного билета
10 Паспорт иностранного гражданина
11 Свидетельство о рассмотрении ходатайства о признании лица беженцем на территории Российской Федерации по существу
12 Вид на жительство в Российской Федерации
13 Удостоверение беженца
14 Временное удостоверение личности гражданина Российской Федерации
15 Разрешение на временное проживание в Российской Федерации
23 Свидетельство о рождении, выданное уполномоченным органом иностранного государства
24 Удостоверение личности военнослужащего Российской Федерации Военный билет офицера запаса
91 Иные документы, признаваемые в соответствии с законодательством Российской Федерации или в соответствии с международными договорами Российской Федерации в качестве документов, удостоверяющих личность физического лица

Приложение N 2
к Порядку заполнения форм уведомления
о переходе на уплату налога на доходы
физических лиц с фиксированной прибыли
контролируемых иностранных компаний
и уведомления об отказе от уплаты налога
на доходы физических лиц с фиксированной
прибыли контролируемых иностранных
компаний, утвержденному
приказом ФНС России
от 19.05.2021 г. N ЕД-7-13/495@

КОДЫ, ОПРЕДЕЛЯЮЩИЕ СПОСОБ ПРЕДСТАВЛЕНИЯ В НАЛОГОВЫЙ ОРГАН УВЕДОМЛЕНИЯ О ПЕРЕХОДЕ НА УПЛАТУ НАЛОГА НА ДОХОДЫ ФИЗИЧЕСКИХ ЛИЦ С ФИКСИРОВАННОЙ ПРИБЫЛИ КОНТРОЛИРУЕМЫХ ИНОСТРАННЫХ КОМПАНИЙ И УВЕДОМЛЕНИЯ ОБ ОТКАЗЕ ОТ УПЛАТЫ НАЛОГА НА ДОХОДЫ ФИЗИЧЕСКИХ ЛИЦ С ФИКСИРОВАННОЙ ПРИБЫЛИ КОНТРОЛИРУЕМЫХ ИНОСТРАННЫХ КОМПАНИЙ

Код Наименование
01 на бумажном носителе (по почте)
02 на бумажном носителе (лично)
04 по телекоммуникационным каналам связи с электронной подписью
09 на бумажном носителе с использованием штрих-кода (лично)
10 на бумажном носителе с использованием штрих-кода (по почте)
13 в электронной форме с использованием программного обеспечения

Приложение N 4
к приказу ФНС России
от 19.05.2021 г. N ЕД-7-13/495@

ФОРМАТ ПРЕДСТАВЛЕНИЯ УВЕДОМЛЕНИЯ О ПЕРЕХОДЕ НА УПЛАТУ НАЛОГА НА ДОХОДЫ ФИЗИЧЕСКИХ ЛИЦ С ФИКСИРОВАННОЙ ПРИБЫЛИ КОНТРОЛИРУЕМЫХ ИНОСТРАННЫХ КОМПАНИЙ В ЭЛЕКТРОННОЙ ФОРМЕ

I. ОБЩИЕ СВЕДЕНИЯ

1. Настоящий формат описывает требования к XML файлам (далее - файл обмена) передачи в налоговые органы уведомления о переходе на уплату налога на доходы физических лиц с фиксированной прибыли контролируемых иностранных компаний в электронной форме.

2. Номер версии настоящего формата 5.01, часть DLXIV.

II. ОПИСАНИЕ ФАЙЛА ОБМЕНА

3. Имя файла обмена должно иметь следующий вид:

R_T_A_K_O_GGGGMMDD_N, где:

R_T - префикс, принимающий значение UT_UPERFIXKIK;

А_К - идентификатор получателя информации, где: А - идентификатор получателя, которому направляется файл обмена, К - идентификатор конечного получателя, для которого предназначена информация из данного файла обмена. Передача файла от отправителя к конечному получателю (К) может осуществляться в несколько этапов через другие налоговые органы, осуществляющие передачу файла на промежуточных этапах, которые обозначаются идентификатором А. В случае передачи файла от отправителя к конечному получателю при отсутствии налоговых органов, осуществляющих передачу на промежуточных этапах, значения идентификаторов А и К совпадают. Каждый из идентификаторов (А и К) имеет вид для налоговых органов - четырехразрядный код налогового органа;

О - идентификатор отправителя информации, имеет вид:

для организаций - девятнадцатиразрядный код (идентификационный номер налогоплательщика (далее - ИНН) и код причины постановки на учет (далее - КПП) организации (обособленного подразделения);

для физических лиц - двенадцатиразрядный код (ИНН физического лица, при наличии. При отсутствии ИНН - последовательность из двенадцати нулей).

GGGG - год формирования передаваемого файла, ММ - месяц, DD - день;

N - идентификационный номер файла. (Длина - от 1 до 36 знаков. Идентификационный номер файла должен обеспечивать уникальность файла).

Расширение имени файла - xml. Расширение имени файла может указываться как строчными, так и прописными буквами.

Параметры первой строки файла обмена

Первая строка XML файла должна иметь следующий вид:

<?xml version ="1.0" encoding ="windows-1251"?>

Имя файла, содержащего XML схему файла обмена, должно иметь следующий вид:

UT_UPERFlXKIK_l_564_00_05_01_xx, где хх - номер версии схемы.

Расширение имени файла - xsd.

XML схема файла обмена приводится отдельным файлом и размещается на официальном сайте Федеральной налоговой службы в информационной- телекоммуникационной сети "Интернет".

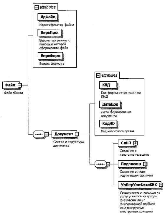
4. Логическая модель файла обмена представлена в виде диаграммы структуры файла обмена на рисунке 1 настоящего формата. Элементами логической модели файла обмена являются элементы и атрибуты XML файла. Перечень структурных элементов логической модели файла обмена и сведения о них приведены в таблицах 4.1 - 4.10 настоящего формата.

Для каждого структурного элемента логической модели файла обмена приводятся следующие сведения:

наименование элемента. Приводится полное наименование элемента. В строке таблицы могут быть описаны несколько элементов, наименования которых разделены символом "|". Такая форма записи применяется при наличии в файле обмена только одного элемента из описанных в этой строке;

сокращенное наименование (код) элемента. Приводится сокращенное наименование элемента. Синтаксис сокращенного наименования должен удовлетворять спецификации XML;

признак типа элемента. Может принимать следующие значения: "С" - сложный элемент логической модели (содержит вложенные элементы), "П" - простой элемент логической модели, реализованный в виде элемента XML файла, "А" - простой элемент логической модели, реализованный в виде атрибута элемента XML файла. Простой элемент логической модели не содержит вложенные элементы;

формат элемента. Формат элемента представляется следующими условными обозначениями: Т - символьная строка; N - числовое значение (целое или дробное).

Формат символьной строки указывается в виде T(n-k) или Т(=k), где: n - минимальное количество знаков, k - максимальное количество знаков, символ "-" - разделитель, символ "=" означает фиксированное количество знаков в строке. В случае, если минимальное количество знаков равно 0, формат имеет вид Т(0-k). В случае, если максимальное количество знаков неограниченно, формат имеет вид Т(n-).

Формат числового значения указывается в виде N(m.k), где: m - максимальное количество знаков в числе, включая знак (для отрицательного числа), целую и дробную часть числа без разделяющей десятичной точки, к - максимальное число знаков дробной части числа. Если число знаков дробной части числа равно 0 (то есть число целое), то формат числового значения имеет вид N(m).

Для простых элементов, являющихся базовыми в XML, например, элемент с типом "date", поле "Формат элемента" не заполняется. Для таких элементов в поле "Дополнительная информация" указывается тип базового элемента;

признак обязательности элемента определяет обязательность наличия элемента (совокупности наименования элемента и его значения) в файле обмена. Признак обязательности элемента может принимать следующие значения: "О" - наличие элемента в файле обмена обязательно; "Н" - наличие элемента в файле обмена необязательно, то есть элемент может отсутствовать. Если элемент принимает ограниченный перечень значений (по классификатору, кодовому словарю и тому подобному), то признак обязательности элемента дополняется символом "К". Например, "ОК". В случае если количество реализаций элемента может быть более одной, то признак обязательности элемента дополняется символом "М". Например, "НМ" или "ОКМ".

К вышеперечисленным признакам обязательности элемента может добавляться значение "У" в случае описания в XML схеме условий, предъявляемых к элементу в файле обмена, описанных в графе "Дополнительная информация". Например, "НУ" или "ОКУ";

дополнительная информация содержит, при необходимости, требования к элементу файла обмена, не указанные ранее. Для сложных элементов указывается ссылка на таблицу, в которой описывается состав данного элемента. Для элементов, принимающих ограниченный перечень значений из классификатора (кодового словаря и тому подобного), указывается соответствующее наименование классификатора (кодового словаря и тому подобного) или приводится перечень возможных значений. Для классификатора (кодового словаря и тому подобного) может указываться ссылка на его местонахождение. Для элементов, использующих пользовательский тип данных, указывается наименование типового элемента.

Рисунок 1. Диаграмма структуры файла обмена

Таблица 4.1

Файл обмена (Файл)

Наименование элемента Сокращенное наименование(код) элемента Признак типа элемента Формат элемента Признак обязательности элемента Дополнительная информация
Идентификатор файла ИдФайл А Т(1-255) ОУ Содержит (повторяет) имя сформированного файла (без расширения)
Версия программы, с помощью которой сформирован файл ВерсПрог А Т(1-40) О  
Версия формата ВерсФорм А Т(1-5) О Принимает значение: 5.01
Состав и структура документа Документ С   О Состав элемента представлен в таблице 4.2

Таблица 4.2

Состав и структура документа (Документ)

Наименование элемента Сокращенное наименование(код) элемента Признак типа элемента Формат элемента Признак обязательности элемента Дополнительная информация
Код формы отчетности по КНД КНД А Т(=7) ОК Типовой элемент <КНДТип>. Принимает значение: 1120417
Дата формирования документа ДатаДок А Т(=10) О Типовой элемент <ДатаТип>. Дата в формате ДД.ММ.ГГГГ
Код налогового органа КодНО А Т(=4) ОК Типовой элемент <СОНОТип>
Сведения о налогоплательщике СвНП С   О Состав элемента представлен в таблице 4.3
Сведения о лице, подписавшем документ Подписант С   О Состав элемента представлен в таблице 4.6
Уведомление о переходе на уплату налога на доходы физических лиц с фиксированной прибыли контролируемых иностранных компаний УвПерУплФиксКИК С   О Состав элемента представлен в таблице 4.8

Таблица 4.3

Сведения о налогоплательщике (СвНП)

Наименование элемента Сокращенное наименование (код) элемента Признак типа элемента Формат элемента Признак обязательности элемента Дополнительная информация
Налогоплательщик - физическое лицо НПФЛ С   О Состав элемента представлен в таблице 4.4

Таблица 4.4

Налогоплательщик - физическое лицо (НПФЛ)

Наименование элемента Сокращенное наименование (код) элемента Признак типа элемента Формат элемента Признак обязательности элемента Дополнительная информация
Фамилия, имя, отчество физического лица ФИО С   О Типовой элемент <ФИОТип>.
Состав элемента представлен в таблице 4.10
ИНН физического лица | ИННФЛ П Т(=12) О Типовой элемент <ИННФЛТип>.
Сведения о физическом лице СведФЛ С   О Состав элемента представлен в таблице 4.5

Таблица 4.5

Сведения о физическом лице (СведФЛ)

Наименование элемента Сокращенное наименование(код) элемента Признак типа элемента Формат элемента Признак обязательности элемента Дополнительная информация
Дата рождения ДатаРожд А Т(=10) О Типовой элемент <ДатаТип>. Дата в формате ДД.ММ.ГГГГ
Место рождения МестоРожд А ТЦ-128) О  
Сведения о документе, удостоверяющем личность физического лица УдЛичн С   О Типовой элемент <УдЛичнФЛТип>.
Состав элемента представлен в таблице 4.9

Таблица 4.6

Сведения о лице, подписавшем документ (Подписант)

Наименование элемента Сокращенное наименование(код) элемента Признак тина элемента Формат элемента Признак обязательности элемента Дополнительная информация
Признак лица, подписавшего документ ПрПодп А Т(=1) ОК Принимает значение:
1 - физическое лицо |
2 - представитель физического лица
Фамилия, имя, отчество ФИО С   НУ Типовой элемент <ФИОТип>.
Состав элемента представлен в таблице 4.10. Элемент обязателен при <ПрПодп>=2
Сведения о представителе налогоплательщика СвПред С   НУ Состав элемента представлен в таблице 4.7. Элемент обязателен при <ПрПодп>=2

Таблица 4.7

Сведения о представителе налогоплательщика (СвПред)

Наименование элемента Сокращенное наименование(код) элемента Признак типа элемента Формат элемента Признак обязательности элемента Дополнительная информация
Наименование и реквизиты документа, подтверждающего полномочия представителя налогоплательщика НаимДок А Т(1-120) О  

Таблица 4.8

Уведомление о переходе на уплату налога на доходы физических лиц с фиксированной прибыли контролируемых иностранных компаний (УвПерУилФиксКИК)

Наименование элемента Сокращенное наименование(код) элемента Признак типа элемента Формат элемента Признак обязательности элемента Дополнительная информация
Налоговый период, начиная с которого осуществляется уплата налога с фиксированной прибыли НалПериод А   О Типовой элемент <xs:gYear>. Год в формате ГГГГ.
Не может быть ранее года представления уведомления, за исключением случаев перехода на уплату налога на доходы физических лиц с фиксированной прибыли контролируемых иностранных компаний начиная с 2020 года, уведомление о котором представляется до 1 февраля 2021 года, а также случаев, предусмотренных пунктом 7 статьи 6.1 Кодекса

Таблица 4.9

Сведения о документе, удостоверяющем личность (УдЛичнФЛТип)

Наименование элемента Сокращенное наименование(код) элемента Признак тина элемента Формат элемента Признак обязательности элемента Дополнительная информация
Код вида документа КодВидДок А Т(=2) ОК Типовой элемент <СПДУЛТип>. Принимает значения в соответствии с приложением N 1 "Коды видов документов, удостоверяющих личность физического лица" к Порядку заполнения форм уведомления о переходе на уплату налога на доходы физических лиц с фиксированной прибыли контролируемых иностранных компаний и уведомления об отказе от уплаты налога на доходы физических лиц с фиксированной прибыли контролируемых иностранных компаний
Серия и номер документа СерНомДок А Т(1-25) О  
Дата выдачи документа ДатаДок А Т(=10) О Типовой элемент <ДатаТип>. Дата в формате ДД.ММ.ГГГГ

Таблица 4.10

Фамилия, имя, отчество (ФИОТип)

Наименование элемента Сокращенное наименование(код) элемента Признак типа элемента Формат элемента Признак обязательности элемента Дополнительная информация
Фамилия Фамилия А Т(1-60) О  
Имя Имя А Т(1-60) О  
Отчество Отчество А Т(1-60) н  

Приложение N 5
к приказу ФНС России
от 19.05.2021 г. N ЕД-7-13/495@

ФОРМАТ ПРЕДСТАВЛЕНИЯ УВЕДОМЛЕНИЯ ОБ ОТКАЗЕ ОТ УПЛАТЫ НАЛОГА НА ДОХОДЫ ФИЗИЧЕСКИХ ЛИЦ С ФИКСИРОВАННОЙ ПРИБЫЛИ КОНТРОЛИРУЕМЫХ ИНОСТРАННЫХ КОМПАНИЙ В ЭЛЕКТРОННОЙ ФОРМЕ

I. ОБЩИЕ СВЕДЕНИЯ

1. Настоящий формат описывает требования к XML файлам (далее - файл обмена) передачи в налоговые органы уведомления об отказе от уплаты налога на доходы физических лиц с фиксированной прибыли контролируемых иностранных компаний в электронной форме.

2. Номер версии настоящего формата 5.01, часть DLXV.

II. ОПИСАНИЕ ФАЙЛА ОБМЕНА

3. Имя файла обмена должно иметь следующий вид:

R_T_A_K_O_GGGGMMDD_N, где:

R_T- префикс, принимающий значение UT_UOTKFIXKIK;

А_К - идентификатор получателя информации, где: А - идентификатор получателя, которому направляется файл обмена, К - идентификатор конечного получателя, для которого предназначена информация из данного файла обмена. Передача файла от отправителя к конечному получателю (К) может осуществляться в несколько этапов через другие налоговые органы, осуществляющие передачу файла на промежуточных этапах, которые обозначаются идентификатором А. В случае передачи файла от отправителя к конечному получателю при отсутствии налоговых органов, осуществляющих передачу на промежуточных этапах, значения идентификаторов А и К совпадают. Каждый из идентификаторов (А и К) имеет вид для налоговых органов - четырехразрядный код налогового органа;

О - идентификатор отправителя информации, имеет вид:

для организаций - девятнадцатиразрядный код (идентификационный номер налогоплательщика (далее - ИНН) и код причины постановки на учет (далее - КПП) организации (обособленного подразделения);

для физических лиц - двенадцатиразрядный код (ИНН физического лица, при наличии. При отсутствии ИНН - последовательность из двенадцати нулей).

GGGG - год формирования передаваемого файла, ММ - месяц, DD - день;

N - идентификационный номер файла. (Длина - от 1 до 36 знаков. Идентификационный номер файла должен обеспечивать уникальность файла).

Расширение имени файла - xml. Расширение имени файла может указываться как строчными, так и прописными буквами.

Параметры первой строки файла обмена

Первая строка XML файла должна иметь следующий вид:

<?xml version ="1.0" encoding ="windows-1251"?>

Имя файла, содержащего XML схему файла обмена, должно иметь следующий вид:

UT_UOTKFIX KIK_ 1 _565__00_05_01 _хх, где хх - номер версии схемы.

Расширение имени файла - xsd.

XML схема файла обмена приводится отдельным файлом и размещается на официальном сайте Федеральной налоговой службы в информационной- телекоммуникационной сети "Интернет".

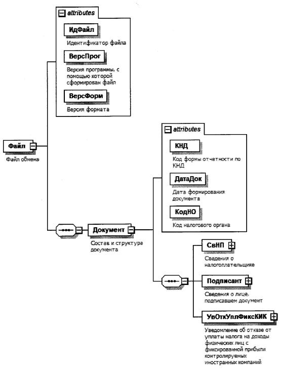
4. Логическая модель файла обмена представлена в виде диаграммы структуры файла обмена на рисунке 1 настоящего формата. Элементами логической модели файла обмена являются элементы и атрибуты XML файла. Перечень структурных элементов логической модели файла обмена и сведения о них приведены в таблицах 4.1-4.10 настоящего формата.

Для каждого структурного элемента логической модели файла обмена приводятся следующие сведения:

наименование элемента. Приводится полное наименование элемента. В строке таблицы могут быть описаны несколько элементов, наименования которых разделены символом "|". Такая форма записи применяется при наличии в файле обмена только одного элемента из описанных в этой строке;

сокращенное наименование (код) элемента. Приводится сокращенное наименование элемента. Синтаксис сокращенного наименования должен удовлетворять спецификации XML;

признак типа элемента. Может принимать следующие значения: "С" - сложный элемент логической модели (содержит вложенные элементы), "П" - простой элемент логической модели, реализованный в виде элемента XML файла, "А" - простой элемент логической модели, реализованный в виде атрибута элемента XML файла. Простой элемент логической модели не содержит вложенные элементы;

формат элемента. Формат элемента представляется следующими условными обозначениями: Т - символьная строка; N - числовое значение (целое или дробное).

Формат символьной строки указывается в виде T(n-k) или Т(=k), где: n - минимальное количество знаков, k - максимальное количество знаков, символ "-" - разделитель, символ "=" означает фиксированное количество знаков в строке. В случае, если минимальное количество знаков равно 0, формат имеет вид Т(0-k). В случае, если максимальное количество знаков неограниченно, формат имеет вид Т(n-).

Формат числового значения указывается в виде N(m.k), где: m - максимальное количество знаков в числе, включая знак (для отрицательного числа), целую и дробную часть числа без разделяющей десятичной точки, k - максимальное число знаков дробной части числа. Если число знаков дробной части числа равно 0 (то есть число целое), то формат числового значения имеет вид N(m).

Для простых элементов, являющихся базовыми в XML, например, элемент с типом "date", поле "Формат элемента" не заполняется. Для таких элементов в поле "Дополнительная информация" указывается тип базового элемента;

признак обязательности элемента определяет обязательность наличия элемента (совокупности наименования элемента и его значения) в файле обмена. Признак обязательности элемента может принимать следующие значения: "О" - наличие элемента в файле обмена обязательно; "Н" - наличие элемента в файле обмена необязательно, то есть элемент может отсутствовать. Если элемент принимает ограниченный перечень значений (по классификатору, кодовому словарю и тому подобному), то признак обязательности элемента дополняется символом "К". Например, "ОК". В случае если количество реализаций элемента может быть более одной, то признак обязательности элемента дополняется символом "М". Например, "НМ" или "ОКМ".

К вышеперечисленным признакам обязательности элемента может добавляться значение "У" в случае описания в XML схеме условий, предъявляемых к элементу в файле обмена, описанных в графе "Дополнительная информация". Например, "НУ" или "ОКУ";

дополнительная информация содержит, при необходимости, требования к элементу файла обмена, не указанные ранее. Для сложных элементов указывается ссылка на таблицу, в которой описывается состав данного элемента. Для элементов, принимающих ограниченный перечень значений из классификатора (кодового словаря и тому подобного), указывается соответствующее наименование классификатора (кодового словаря и тому подобного) или приводится перечень возможных значений. Для классификатора (кодового словаря и тому подобного) может указываться ссылка на его местонахождение. Для элементов, использующих пользовательский тип данных, указывается наименование типового элемента.

Рисунок 1. Диаграмма структуры файла обмена

Таблица 4.1

Файл обмена (Файл)

Наименование элемента Сокращенное наименование(код) элемента Признак типа элемента Формат элемента Признак обязательности элемента Дополни тельная информация
Идентификатор файла ИдФайл А Т(1-255) ОУ Содержит (повторяет) имя сформированного файла (без расширения)
Версия программы, с помощью которой сформирован файл ВерсПрог А Т(1-40) О  
Версия формата ВерсФорм А Т(1-5) О Принимает значение: 5.01
Состав и структура документа Документ С   О Состав элемента представлен в таблице 4.2

Таблица 4.2

Состав и структура документа (Документ)

Наименование элемента Сокращенное наименование(код) элемента Признак типа элемента Формат элемента Признак обязательности элемента Дополнительная информация
Код формы отчетности по КНД КНД А Т(=7) ОК Типовой элемент <КНДТип>. Принимает значение: 1120418
Дата формирования документа ДатаДок А Т(=10) О Типовой элемент <ДатаТип>. Дата в формате ДД.ММ.ГГГГ
Код налогового органа КодНО А Т(=4) ОК Типовой элемент <СОНОТип>
Сведения о налогоплательщике СвНП С   О Состав элемента представлен в таблице 4.3
Сведения о лице, подписавшем документ Подписант С   О Состав элемента представлен в таблице 4.6
Уведомление об отказе от уплаты налога на доходы физических лиц с фиксированной прибыли контролируемых иностранных компаний УвОткУплФиксКИК С   О Состав элемента представлен в таблице 4.8

Таблица 4.3

Сведения о налогоплательщике (СвНП)

Наименование элемента Сокращенное наименование(код) элемента Признак типа элемента Формат элемента Признак обязательности элемента Дополнительная информация
Налогоплательщик - физическое лицо НПФЛ С   О Состав элемента представлен в таблице 4.4

Таблица 4.4

Налогоплательщик - физическое лицо (НПФЛ)

Наименование элемента Сокращенное наименование(код) элемента Признак типа элемента Формат элемента Признак обязательности элемента Дополнительная информация
Фамилия, имя, отчество физического лица ФИО С   О Типовой элемент <ФИОТип>.
Состав элемента представлен в таблице 4.10
ИНН физического лица | ИННФЛ П Т(=12) О Типовой элемент <ИННФЛТип>.
Сведения о физическом лице СведФЛ С   О Состав элемента представлен в таблице 4.5

Таблица 4.5

Сведения о физическом лице (СведФЛ)

Наименование элемента Сокращенное наименование (код) элемента Признак типа элемента Формат элемента Признак обязательности элемента Дополнительная информация
Дата рождения ДатаРожд А Т(=10) О Типовой элемент <ДатаТип>. Дата в формате ДД.ММ.ГГГГ
Место рождения МестоРожд А Т(1-128) О  
Сведения о документе, удостоверяющем личность физического лица УдЛичн С   О Типовой элемент <УдЛичнФЛТип>.
Состав элемента представлен в таблице 4.9

Таблица 4.6

Сведения о лице, подписавшем документ (Подписант)

Наименование элемента Сокращенное наименование(код) элемента Признак типа элемента Формат элемента Признак обязательности элемента Дополнительная информация
Признак лица, подписавшего документ ПрПодп А Т(=1) ОК Принимает значение:
1 - физическое лицо |
2 - представитель физического лица
Фамилия, имя, отчество ФИО С   НУ Типовой элемент <ФИОТип>.
Состав элемента представлен в таблице 4.10. Элемент обязателен при <ПрПодп>=2
Сведения о представителе налогоплательщика СвПред С   НУ Состав элемента представлен в таблице 4.7. Элемент обязателен при <ПрПодп>=2

Таблица 4.7

Сведения о представителе налогоплательщика (СвПред)

Наименование элемента Сокращенное наименование(код) элемента Признак типа элемента Формат элемента Признак обязательности элемента Дополнительная информация
Наименование и реквизиты документа, подтверждающего полномочия представителя налогоплательщика НаимДок А Т(1-120) О  

Таблица 4.8

Уведомление об отказе от уплаты налога на доходы физических лиц с фиксированной прибыли контролируемых иностранных компаний (УвОткУилФиксКИК)

Наименование элемента Сокращенное наименование(код) элемента Признак тина элемента Формат элемента Признак обязательности элемента Дополнительная информация
Налоговый период, начиная с которого осуществляется отказ от уплаты налога с фиксированной прибыли НалПериод А   О Типовой элемент <xs:gYear>. Год в формате ГГГГ

Таблица 4.9

Сведения о документе, удостоверяющем личность (УдЛичнФЛТип)

Наименование элемента Сокращенное наименование(код) элемента Признак типа элемента Формат элемента Признак обязательности элемента Дополнительная информация
Код вида документа КодВидДок А Т(=2) ОК Типовой элемент <СПДУЛТип>. Принимает значения в соответствии с приложением N 1 "Коды видов документов, удостоверяющих личность физического лица" к Порядку заполнения форм уведомления о переходе на уплату налога на доходы физических лиц с фиксированной прибыли контролируемых иностранных компаний и уведомления об отказе от уплаты налога на доходы физических лиц с фиксированной прибыли контролируемых иностранных компаний
Серия и номер документа СерНомДок А Т(1-25) О  
Дата выдачи документа ДатаДок А Т(=10) О Типовой элемент <ДатаТип>. Дата в формате ДД.ММ.ГГГГ

Таблица 4.10

Фамилия, имя, отчество (ФИОТип)

Наименование элемента Сокращенное наименование(код) элемента Признак типа элемента Формат элемента Признак обязательности элемента Дополнительная информация
Фамилия Фамилия А Т(1-60) О  
Имя Имя А Т(1-60) О  
Отчество Отчество А Т(1-60) Н