Зарегистрировано в Минюсте России 28 июля 2021 г. N 64409
ФЕДЕРАЛЬНАЯ НАЛОГОВАЯ СЛУЖБА
ПРИКАЗ
от 25 мая 2021 г. N ЕД-7-23/518@
ОБ УТВЕРЖДЕНИИ ТРЕБОВАНИЙ К ОРГАНИЗАЦИИ СИСТЕМЫ ВНУТРЕННЕГО КОНТРОЛЯ, А ТАКЖЕ ФОРМ И ФОРМАТОВ ДОКУМЕНТОВ, ПРЕДСТАВЛЯЕМЫХ ОРГАНИЗАЦИЯМИ ПРИ РАСКРЫТИИ ИНФОРМАЦИИ О СИСТЕМЕ ВНУТРЕННЕГО КОНТРОЛЯ
В соответствии с пунктом 4 статьи 31 и пунктом 7 статьи 105.26 Налогового кодекса Российской Федерации (Собрание законодательства Российской Федерации, 1998, N 31, ст. 3824; 2021, N 1, ст. 9), на основании подпункта 5.9.37 пункта 5 Положения о Федеральной налоговой службе, утвержденного постановлением Правительства Российской Федерации от 30.09.2004 N 506 "Об утверждении Положения о Федеральной налоговой службе" (Собрание законодательства Российской Федерации, 2004, N40, ст. 3961; 2015, N 15, ст. 2286), в целях приведения нормативных правовых актов Федеральной налоговой службы в соответствие с положениями главы 14.7 части первой Налогового кодекса Российской Федерации и в связи с принятием Федерального закона от 29.12.2020 N 470-ФЗ "О внесении изменений в части первую и вторую Налогового кодекса Российской Федерации и отдельные законодательные акты Российской Федерации о налогах и сборах" (Собрание законодательства Российской Федерации, 2021, N 1, ст. 9) приказываю:
1. Утвердить Требования к организации системы внутреннего контроля согласно приложению к настоящему приказу.
2. Признать утратившим силу приказ Федеральной налоговой службы от 16.06.2017 N ММВ-7-15/509@ "Об утверждении Требований к организации системы внутреннего контроля" (зарегистрирован Министерством юстиции Российской Федерации 04.10.2017, регистрационный номер 48424).
3. Установить, что настоящий приказ вступает в силу по истечении 10 дней со дня его официального опубликования.
Информация, раскрываемая налоговому органу в соответствии с приложениями NN 1 - 4, 7, 8 к Требованиям к организации системы внутреннего контроля, представляется за отчетные периоды, наступившие после 01.01.2022.
4. Руководителям (исполняющим обязанности руководителя) управлений Федеральной налоговой службы по субъектам Российской Федерации, начальникам межрегиональных инспекций Федеральной налоговой службы по крупнейшим налогоплательщикам довести настоящий приказ до нижестоящих налоговых органов и обеспечить его применение.
5. Контроль за исполнением настоящего приказа возложить на заместителя руководителя Федеральной налоговой службы, координирующего вопросы проведения налогового мониторинга.
Руководитель
Федеральной
налоговой службы
Д.В. ЕГОРОВ
Приложение
к приказу ФНС России
от 25.05.2021 N ЕД-7-23/518@
ТРЕБОВАНИЯ К ОРГАНИЗАЦИИ СИСТЕМЫ ВНУТРЕННЕГО КОНТРОЛЯ
I. Общие положения
1.1. Настоящие Требования к организации системы внутреннего контроля за совершаемыми фактами хозяйственной жизни и правильностью исчисления (удержания), полнотой и своевременностью уплаты (перечисления) налогов, сборов, страховых взносов (далее - система внутреннего контроля) разработаны в соответствии с пунктом 7 статьи 105.26 Налогового кодекса Российской Федерации (далее - Кодекс).
II. Организация системы внутреннего контроля
2.1. Система внутреннего контроля должна обеспечивать:
упорядоченное и эффективное ведение финансово-хозяйственной деятельности организации, в том числе достижение финансовых и операционных показателей, сохранность активов;
правильность исчисления (удержания), полноту и своевременность уплаты (перечисления) налогов, сборов, страховых взносов;
выявление, оценку, минимизацию и (или) устранение рисков неправильного исчисления (удержания), неполной и (или) несвоевременной уплаты (перечисления) налогов, сборов, страховых взносов;
достоверность, полноту и своевременность отражения результатов финансово-хозяйственной деятельности в бухгалтерской (финансовой), налоговой и иной отчетности, а также учета таких результатов при исчислении (удержании) налогов, сборов, страховых взносов, полноты и своевременности их уплаты (перечисления);
соблюдение законодательства Российской Федерации, в том числе при совершении фактов хозяйственной жизни по совершенной или планируемой сделке (операции) или совокупности взаимосвязанных сделок (операций), а также по иным совершенным фактам хозяйственной жизни организации;
мониторинг результатов выполняемых контрольных процедур, направленных на своевременное выявление, исправление и предотвращение ошибок (искажений) в бухгалтерской (финансовой), налоговой и иной отчетности.
2.2. Система внутреннего контроля должна отвечать специфике финансово-хозяйственной деятельности организации, функционировать на постоянной основе.
2.3. Система внутреннего контроля должна функционировать на всех уровнях контроля осуществления бизнес-процесса (операции), в том числе:
до фактического начала бизнес-процесса (операции) с целью предупреждения или минимизации негативного воздействия событий и факторов, которые могут повлиять на достижение целей организации;
непосредственно в ходе осуществления бизнес-процесса (операции) с целью своевременного выявления и немедленного устранения возникающих в ходе работы нарушений и отклонений от заданных параметров;
после осуществления бизнес-процесса (операции) с целью установления достоверности отчетных данных и оценки соответствия результатов целевым (плановым) показателям.
III. Контрольная среда
3.1. Контрольная среда должна быть сформирована на основе принципов и стандартов, направленных на установление и поддержание руководством и сотрудниками организации системы внутреннего контроля.
3.2. В организации должны быть утверждены и доведены до сведения каждого сотрудника профессиональные, этические и поведенческие стандарты.
3.3. В организации должны быть утверждены стандарты (правила) найма, мотивации, оценки, продвижения, увольнения сотрудников, а также требования к профессиональным знаниям и навыкам сотрудников.
3.4. В организации должно быть установлено разделение ответственности и полномочий сотрудников, обеспечивающих функционирование, мониторинг, оценку организации и совершенствование системы внутреннего контроля.
IV. Система управления рисками
4.1. Система управления рисками должна быть разработана для обеспечения организации и функционирования системы внутреннего контроля.
4.2. Система управления рисками организации должна своевременно предотвращать и минимизировать негативные последствия недостижения организацией целей упорядоченного и эффективного ведения финансовохозяйственной деятельности (в том числе достижения финансовых и операционных показателей, сохранности активов).
4.3. Система управления рисками должна функционировать на постоянной основе и соответствовать целям, задачам и стратегии организации.
4.4. Система управления рисками должна быть регламентирована организационно-распорядительными документами организации.
4.5. Система управления рисками должна обеспечивать выполнение последовательности действий, направленных на предотвращение или минимизацию возможного ущерба за счет воздействий на причины и последствия возникновения рисков, в том числе:
планирование рисков;
выявление рисков;
оценка рисков;
минимизация (устранение) рисков;
мониторинг рисков;
аудит рисков;
определение границ приемлемости рисков;
раскрытие информации о выявленных рисках;
принятие решений о способе управления риском на основе оценки достаточности имеющихся в распоряжении организации контрольных процедур для покрытия рисков.
4.6. Выявление и оценка рисков должны осуществляется на основе всестороннего анализа и оценки последствий внутренних и внешних факторов и условий финансово-хозяйственной деятельности организации.
4.7. Система управления рисками должна обеспечивать выявление и оценку наличия или вероятности возникновения обстоятельств, которые могут привести к искажению информации в бухгалтерской (финансовой), налоговой и иной отчетности, неправильному исчислению (удержанию), неуплате (неперечислению) налогов, сборов, страховых взносов и несвоевременному представлению (непредставлению) отчетности в налоговый орган.
V. Выявление рисков
5.1. Выявление рисков должно быть составной частью системы управления рисками и системы внутреннего контроля. Выявление рисков должно осуществляться на основе принципов комплексности, последовательности, непрерывности и оптимальности.
5.2. Выявление рисков должно быть направлено на идентификацию событий, ситуаций, обстоятельств, которые могут оказать влияние на достижение организацией целей деятельности, а также анализ причин и источников возникновения рисков.
5.3. Выявление рисков должно осуществляться исходя из допущения о том, что налоговый орган обладает в полном объеме всей информацией, которая имеется в распоряжении организации на момент выявления рисков.
5.4. Выявление рисков должно обеспечивать определение совокупности ключевых индикаторов риска, отклонение от которых (невыполнение которых) свидетельствует о наличии у организации потенциальных событий, способных влиять на достижение целей деятельности.
5.5. Выявление рисков должно обеспечивать составление перечня источников риска, который определяет потенциальные зоны риска.
5.6. Выявление рисков должно осуществляться в отношении всех операций, в том числе операций, требующих применения профессионального суждения при отсутствии точных способов и методов расчета оценочных значений, методов признания доходов, расходов или требующих допущений о влиянии будущих неопределенных событий.
5.7. Выявление рисков должно осуществляться по однотипным операциям и по операциям, нетипичным по характеру, объему или частоте их осуществления.
5.8. Выявление рисков должно обеспечивать возможность проверки наличия фактов, свидетельствующих об уклонении от уплаты (перечисления) налогов, сборов, страховых взносов.
5.9. Выявление рисков должно обеспечивать оценку характера, вероятности возникновения и величины потенциального искажения бухгалтерской (финансовой), налоговой и иной отчетности.
5.10. Оценка характера риска должна основываться на следующих факторах:
связь риска с макроэкономическими изменениями, изменениями социально-экономической ситуации;
связь риска с требованиями по ведению бухгалтерского и налогового учета и подготовке отчетности;
сложность осуществления хозяйственной операции, в том числе необходимость проведения сложных расчетов и соблюдения учетных принципов;
степень ручного вмешательства в процесс учета хозяйственной операции;
степень субъективности при расчете оценочных показателей, содержащихся в бухгалтерской (финансовой), налоговой и иной отчетности;
связь риска с недобросовестными действиями.
5.11. Выявление источников рисков должно осуществляться на основе анализа условий осуществления финансово-хозяйственной деятельности организации.
5.12. При анализе условий осуществления финансово-хозяйственной деятельности организации должны учитываться:
цели и стратегические планы организации;
отраслевые факторы (сезонность, цикличность, достаточность ресурсов, конкурентная среда, политика государства и прочие);
требования нормативных правовых актов и особенности учетной политики организации;
характер финансово-хозяйственной деятельности организации, в том числе особенности ее организационной структуры, сегментация деятельности, степень однородности осуществляемых хозяйственных операций, характер и сложность информационных систем.
5.13. Способы и методы выявления риска, применяемые для формирования полной и достоверной информации о рисках, вероятности и последствий их наступления, должны быть определены организацией самостоятельно.
VI. Оценка рисков
6.1. Оценка рисков должна быть составной частью системы управления рисками и обеспечивать определение вероятности возникновения, а также оценку последствий выявленных рисков.
6.2. Вероятность наступления риска должна определяться с учетом следующих факторов:
источники риска;
частота наступления аналогичного события в прошлом;
экономические условия осуществления финансово-хозяйственной деятельности организации.
6.3. Оценка последствий выявленных рисков должна обеспечивать возможность определения уровня влияния риска на достижение организацией целей своей деятельности. В целях настоящих Требований организация должна проводить оценку существенности искажения показателей бухгалтерской (финансовой), налоговой и иной отчетности как вероятное следствие выявленного риска.
6.4. Оценка существенности искажения показателей бухгалтерской (финансовой), налоговой и иной отчетности должна проводиться организацией самостоятельно на основе одного из следующих критериев:
доля от суммы налога (сбора, страховых взносов), исчисленного организацией к уплате (перечислению);
доля от величины налоговой базы по налогу (базы для исчисления сбора, страховых взносов);
доля от величины показателя налоговой декларации (расчета), существенно влияющей на расчет налоговой базы (например, величина доходов от реализации), базы для исчисления сбора, страховых взносов.
6.5. Оценка риска должна проводиться организацией при помощи методов математической статистики и (или) на основе профессионального суждения. Выбор метода должен производиться организацией самостоятельно.
6.6. Оценка каждого выявленного риска должна проводиться с целью определения его уровня.
6.7. Определение уровня риска должно проводиться на основе оценки вероятности и последствий наступления риска.
6.8. Уровень риска должен позволять оценить границу приемлемости риска.
6.9. Граница приемлемости должна быть определена как на уровне организации в целом, так и на уровне отдельных сегментов, направлений финансово-хозяйственной деятельности, структурных подразделений, групп операций.
6.10. Сравнение уровня выявленного риска с границей приемлемости должно обеспечивать возможность управления существенными рисками организации.
VII. Раскрытие информации о рисках
7.1. Раскрытие информации о рисках должно обеспечивать заинтересованных лиц полной информацией о выявленных рисках.
7.2. Информация о рисках должна содержать описание совокупности сведений об источнике возникновения риска, критериях риска, наличии мер по предотвращению или минимизации риска.
7.3. Раскрытие информации о рисках должно исключать возможность двойного толкования информации о выявленных рисках.
7.4. Раскрытие информации о рисках должно быть структурировано. Информация о каждом выявленном риске должна быть раскрыта отдельно.
7.5. Раскрытие информации о рисках должно осуществляться на основе принципа существенности. Уровень существенности риска устанавливается организацией в организационно-распорядительных документах организации.
7.6. Раскрытие информации о рисках должно содержать информацию о рисках, выявляемых по каждой уникальной и специфической операции, а также по операциям, осуществление которых планируется впервые в период проведения налогового мониторинга.
7.7. Раскрытие информации о рисках должно осуществляться по направлениям выявления рисков в соответствии с приложением N 20 "Перечень направлений выявления риска" к настоящим Требованиям и областям риска в соответствии с приложением N 21 "Перечень областей риска" к настоящим Требованиям.
VIII. Представление информации о рисках
8.1. Информация о рисках отражается в приложении N 1 "Риски организации, идентифицируемые в целях налогового мониторинга" к настоящим Требованиям.
8.2. При раскрытии информации о рисках должно быть указано:
в графе 1 - порядковый номер записи о риске организации;
в графе 2 - код направления выявления риска в соответствии с приложением N 20 "Перечень направлений выявления риска" к настоящим Требованиям;
в графе 3 - код соответствующей области риска в соответствии с приложением N 21 к настоящим Требованиям;
в графе 4 - код или уникальный идентификатор риска, который присваивается организацией каждому риску самостоятельно и позволяет однозначно идентифицировать риск;
в графе 5 - наименование риска организации;
в графе 6 - описание риска организации;
в графе 7 - категория риска; заполняется с указанием следующего кода:
код "1" - общие риски - относятся риски, связанные с осуществлением организацией финансово-хозяйственной деятельности и присущие всем видам экономической деятельности;
код "2" - отраслевые риски - относятся риски, которым подвержен тот или иной вид экономической деятельности;
в графе 8 - код вида экономической деятельности заполняется в соответствии с Общероссийским классификатором видов экономической деятельности ОК 029-2014 (КДЕС Ред. 2), утвержденным приказом Росстандарта от 31.01.2014 N 14-ст. Каждому отраслевому риску должен соответствовать один код ОКВЭД фактически осуществляемого налогоплательщиком вида деятельности.
в графе 9 - сокращенное наименование налога (сбора, страховых взносов) в отношении которого идентифицируется риск, в соответствии с приложением N 22 "Перечень налогов, сборов, страховых взносов" к настоящим Требованиям;
в графах 10 - 13 - норма Кодекса (абзац, подпункт, пункт, статья), обязательно для указания в отношении рисков, раскрываемых в соответствии с разделом I приложения N 20 "Перечень направлений выявления риска" к настоящим Требованиям;
в графе 14 - вероятность возникновения риска заполняется с присвоением кода соответствующего интервального значения:
"01" - очень низкая - 0-15%,
"02" - низкая - 15,1-40%,
"03" - средняя - 40,1-60%,
"04" - высокая - 60,1-85%,
"05" - очень высокая - 85,1-100%.
в графе 15 - последствия риска, в тысячах рублей (при наличии возможности отражения информации);
в графе 16 - уровень риска организации (1 - низкий, 2 - средний, 3 - высокий).
Риски организации, идентифицируемые в целях налогового мониторинга, представляются в налоговый орган в электронной форме в соответствии с приложением N 2 "Формат представления информации о рисках организации, идентифицируемых в целях налогового мониторинга в электронной форме" к настоящим Требованиям.
8.3. В приложении N 3 "Информация о рисках по отдельным сделкам и операциям" к настоящим Требованиям отражаются риски организации в разрезе сделок и операций, удовлетворяющих следующим критериям:
- нетипичные, специфические сделки (операции), не относящиеся к видам деятельности организации по кодам ОКВЭД;
- крупные сделки (операции) в соответствии со статьей 78 Федерального закона от 26.12.1995 N 208-ФЗ "Об акционерных обществах" (Собрание законодательства Российской Федерации, 1996, N 1, ст. 1; 2021, N 9, ст. 1464) и статьей 46 Федерального закона от 08.02.1998 N 14-ФЗ "Об обществах с ограниченной ответственностью" (Собрание законодательства Российской Федерации, 1998, N 7, ст. 785; 2021, N 9, ст. 1464).
Информация о рисках по отдельным сделкам и операциям, отражаемая в приложении N 3 к настоящим Требованиям, подлежит обязательному раскрытию в приложении N1 к настоящим Требованиям.
8.4. При раскрытии информации о рисках по отдельным сделкам и операциям должно быть указано:
в графе 1 - порядковый номер записи о риске организации;
в графе 2 - код или уникальный идентификатор риска, который присваивается организацией каждому риску самостоятельно и позволяет однозначно идентифицировать риск;
в графе 3 - наименование риска организации;
в графе 4 - вид сделки (операции) по договору, в отношении которой выявлен риск; указывается код в соответствии с приложением N 23 "Перечень видов сделок (операций)" к настоящим Требованиям;
в графе 5 - налоговый резидент Российской Федерации (1 - резидент, 0 - нерезидент);
в графе 6 - наименование контрагента. Для иностранной организации наименование указывается в латинской транскрипции;
в графе 7 - ИНН контрагента. Для иностранной организации указывается регистрационный номер в стране регистрации;
в графе 8 - признак взаимозависимости (1 - да, 2 - нет);
в графах 9 - 10 - реквизиты договора;
в графе 11 - сумма сделки (операции) по договору, в тысячах рублей.
Информация о рисках организации по отдельным сделкам и операциям представляется в налоговый орган в электронной форме в соответствии с приложением N 4 "Формат представления информации о рисках по отдельным сделкам и операциям в электронной форме" к настоящим Требованиям.
IX. Контрольные процедуры
9.1. Система внутреннего контроля должна обеспечивать выполнение контрольных процедур, направленных на предупреждение или минимизацию рисков, влияющих на достижение целей организации.
9.2. В качестве контрольных процедур должны использоваться:
документальное оформление и подтверждение фактов хозяйственной жизни организации;
подтверждение соответствия документов требованиям законодательства Российской Федерации;
санкционирование (авторизация) операций, обеспечивающее подтверждение правомочности их совершения;
сверка данных путем проверки полноты, точности, непротиворечивости и корректности полученной информации;
разграничение полномочий, в том числе посредством исключения совмещения одним лицом функции инициирования, исполнения и контроля совершения хозяйственной операции;
контроль фактического наличия и состояния объектов, в том числе охрана, ограничение доступа, инвентаризация;
надзор, обеспечивающий оценку достижения поставленных целей или показателей;
процедуры, связанные с компьютерной обработкой информации и информационными системами, а также с осуществлением контроля доступа, целостности данных и внесения изменений в информационные системы;
разграничение доступа должностных лиц организации к блокам учета в информационной системе в целях исключения несанкционированного доступа и возникновения риска искажения бухгалтерской (финансовой), налоговой и иной отчетности.
9.3. Разработка и описание контрольных процедур должны осуществляться на основе анализа причин возникновения рисков и оценки их последствий.
9.4. Контрольные процедуры должны быть направлены на предотвращение или минимизацию рисков ошибок (искажений) налогового учета и налоговой отчетности организации, рисков несвоевременной и (или) неполной уплаты (перечисления) налогов, сборов и страховых взносов.
9.5. Для разработки контрольных процедур должны использоваться следующие документы (информация):
реестр выявленных рисков;
информация об организационной структуре организации;
карта (реестр) бизнес-процессов компании;
организационно-распорядительные документы, содержащие описание бизнес-процессов и операций, выполняемых сотрудниками.
9.6. Организация должна определить порядок документального оформления результатов выполнения контрольных процедур.
9.7. Организация должна осуществлять анализ результатов выполнения контрольных процедур и оценку эффективности их выполнения.
9.8. Анализ результатов выполнения контрольных процедур должен включать:
определение степени предотвращения или минимизации рисков посредством выполнения контрольных процедур;
проверку наличия документов, подтверждающих выполнение контрольной процедуры и их соответствие порядку выполнения контрольной процедуры и виду контроля;
проверку соответствия описания контрольной процедуры порядку и способу ее выполнения;
проверку соблюдения принципа распределения полномочий при отражении в учете операций (групп операций) и выполнении контроля в отношении этих операций (групп операций);
определение порядка и способов устранения выявленных ошибок и отклонений;
доведение до руководства информации о результатах выполнения контрольных процедур.
X. Раскрытие информации о контрольных процедурах
10.1. Перечень контрольных процедур должен быть сформирован исходя из выявленных и оцененных рисков, влияющих на полноту и достоверность бухгалтерской (финансовой), налоговой и иной отчетности.
10.2. Описание всех контрольных процедур, используемых организацией, должно содержать:
достоверные значения атрибутов и характеристик, используемых при квалификации контрольных процедур;
описание, порядок проведения контрольных процедур.
10.3. По результатам описания контрольной процедуры у внешнего пользователя, не обладающего детальными знаниями в отношении специфики финансово-хозяйственной деятельности организации, должно складываться понимание о следующем:
как выполнение контрольной процедуры направлено на предотвращение или минимизацию рисков;
кто участвует в выполнении контроля;
как распределены роли участников:
кем осуществляется выполнение хозяйственной операции и кем осуществляется контроль в отношении выполненных операций (подготовленных документов);
в чем заключается контроль при осуществлении описанных действий и операций, каким образом выявляются ошибки;
какие документы (отчеты) свидетельствуют о выполнении контрольной процедуры и ее результатах.
10.4. Результаты выполнения контрольных процедур должны документироваться и храниться организацией.
10.5. С целью систематизации принятых организацией контрольных процедур, относящихся к выявленным рискам, а также для оценки степени предотвращения или минимизации выявленных рисков организация должна составлять матрицу рисков и контрольных процедур.
10.6. Матрица рисков и контрольных процедур должна быть составлена на основе проведенного анализа и обоснования уровней рисков по операциям и процессам, оценки имеющихся у организации контрольных процедур, позволяющих минимизировать или устранить последствия выявленных рисков.
10.7. Степень детализации информации при раскрытии информации в матрице рисков и контрольных процедур должна быть определена на основе уровня существенности ошибки налоговой отчетности, которая выражается в факте несоблюдения законодательства о налогах и сборах и влечет за собой финансовые или иные потери.
10.8. Организация не реже одного раза в квартал должна проводить оценку необходимости обновления информации в матрице рисков и контрольных процедур.
XI. Представление информации о контрольных процедурах
11.1. Описание каждой контрольной процедуры и порядок ее проведения приводится в приложении N 5 "Контрольные процедуры организации, осуществляемые в целях налогового мониторинга" к настоящим Требованиям.
11.2. При описании каждой контрольной процедуры должна быть указана следующая информация:
в графе 1 - порядковый номер записи о контрольной процедуре;
в графе 2 - код контрольной процедуры, присваиваемый каждой контрольной процедуре организацией самостоятельно и позволяющий однозначно идентифицировать контрольную процедуру;
в графе 3 - наименование контрольной процедуры, осуществляемой организацией;
в графе 4 - описание контрольной процедуры;
в графе 5 - вид контрольной процедуры организации (1 - предупреждающая, 2 - выявляющая);
в графе 6 - частота проведения контрольной процедуры (1 - ежедневно, 2 - ежемесячно, 3 - ежеквартально, 4 - ежегодно, 5 - при записи информации, 0 - по запросу);
в графе 7 - уровень контроля (1 - в отношении всех объектов, 2 - в отношении выбранных по критериям объектов);
в графе 8 - способ проведения контрольной процедуры (1 - ручной, 2 - информационно-технологически зависимый (ИТ - зависимый), 3 - автоматический);
в графе 9 - код информационной системы, в которой выполняется контрольная процедура.
Код информационной системы организации должен быть уникальным, состоять из 18 цифровых знаков и иметь структуру Х.ХХ.Х.Х.ХХХХХХХХХХ.ХХХ, где:
X - признак предоставления налоговому органу доступа к информационной системе организации (1 - наличие, 0 - отсутствие);
XX - вид информационной системы (01 - система планирования производства, 02 - система бухгалтерского и налогового учета, 03 - система формирования налоговой отчетности, 04 - система представления отчетности в налоговый орган, 05 - система представления отчетности в налоговый орган по телекоммуникационным каналам связи через оператора электронного документооборота, 06 - система обмена электронными первичными документами, 07 - система хранения электронных документов (электронных образов документов), 08 - система управления рисками организации, 09 - система внутреннего контроля организации, 00 - прочие информационные системы), в случае, когда информационная система организации одновременно относится к разным видам информационных систем, указывается один вид по основному назначению информационной системы;
X - признак наличия и обработки в информационной системе персональных данных (1 - наличие, 0 - отсутствие);
X - признак наличия и обработки в информационной системе данных других организаций, в том числе организаций, входящих в состав консолидированной группы налогоплательщиков (1 - наличие, 0 - отсутствие);
ХХХХХХХХХХ - ИНН организации, к информационной системе которой предоставлен доступ налоговому органу. При предоставлении доступа налоговому органу к информационной системе, в которой содержатся данные организации, входящей в состав консолидированной группы налогоплательщиков, указывается ИНН организации, являющейся ответственным участником консолидированной группы налогоплательщиков;
XXX - порядковый номер информационной системы организации.
в графе 10 - наименование информационной системы, в которой выполняется контрольная процедура;
в графе 11 - подразделение, ответственное за выполнение контрольной процедуры организации;
в графе 12 - отметка о наличии документов, подтверждающих результаты выполнения контрольной процедуры (1 - наличие, 0 - отсутствие);
в графе 13 - отметка о наличии функции автоматической записи результатов выполнения контрольной процедуры в информационной системе (1 - наличие, 0 - отсутствие).
Контрольные процедуры организации, осуществляемые в целях налогового мониторинга, представляются в налоговый орган в электронной форме в соответствии с приложением N 6 "Формат представления контрольных процедур организации, осуществляемых в целях налогового мониторинга, в электронной форме" к настоящим Требованиям.
11.3. Матрица рисков и контрольных процедур отражается в приложении N 7 "Матрица рисков и контрольных процедур организации" к настоящим Требованиям.
11.4. При раскрытии информации в матрице рисков и контрольных процедур указывается:
в графе 1 - порядковый номер записи;
в графе 2 - код риска в соответствии с приложением N 1 "Риски организации, идентифицируемые в целях налогового мониторинга" к настоящим Требованиям;
в графе 3 - наименование риска организации;
в графе 4 - код контрольной процедуры в соответствии с приложением N 5 "Контрольные процедуры организации, осуществляемые в целях налогового мониторинга" к настоящим Требованиям;
в графе 5 - наименование контрольной процедуры, осуществляемой организацией.
Матрица рисков и контрольных процедур организации представляется в налоговый орган в электронной форме в соответствии с приложением N 8 "Формат представления матрицы рисков и контрольных процедур организации в электронной форме" к настоящим Требованиям.
11.5. Информация о результатах выполнения контрольных процедур отражается в приложении N 9 "Результаты выполнения контрольных процедур организации, осуществляемых в целях налогового мониторинга" к настоящим Требованиям.
11.6. При раскрытии информации о результатах выполнения контрольных процедур указывается:
в графе 1 - порядковый номер выполненной контрольной процедуры организации;
в графе 2 - код контрольной процедуры организации;
в графе 3 - наименование контрольной процедуры, осуществляемой организацией;
в графе 4 - количество выполненных организацией контрольных процедур за отчетный период (при наличии возможности отражения информации);
в графе 5 - количество контрольных процедур, выявивших ошибки (отклонения, нарушения), из общего количества контрольных процедур, выполненных за отчетный период (при наличии возможности отражения информации);
в графе 6 - количество контрольных процедур, не выявивших ошибки (отклонения, нарушения), из общего количества контрольных процедур, выполненных за отчетный период (при наличии возможности отражения информации);
в графе 7 - общее количество договоров, заключенных за отчетный период (при наличии возможности отражения информации);
в графе 8 - количество проверенных договоров из общего количества договоров, заключенных за отчетный период (при наличии возможности отражения информации);
в графе 9 - общее количество первичных учетных документов за отчетный период (при наличии возможности отражения информации);
в графе 10 - количество проверенных первичных учетных документов из общего количества первичных учетных документов за отчетный период (при наличии возможности отражения информации);
в графе 11 - общее количество операций, совершенных организацией за отчетный период (при наличии возможности отражения информации);
в графе 12 - количество проверенных операций из общего количества операций, совершенных организацией за отчетный период (при наличии возможности отражения информации).
Результаты выполнения контрольных процедур представляются в налоговый орган в электронной форме в соответствии с приложением N 10 "Формат представления результатов выполнения контрольных процедур организации, осуществляемых в целях налогового мониторинга, в электронной форме" к настоящим Требованиям.
XII. Информационная система
12.1. Информационная система организации должна обеспечивать функционирование системы внутреннего контроля.
12.2. Информационная система организации должна реализовывать интегрированную обработку данных, обеспечивающую раннее выявление и отслеживание ошибок, противоречий, неточностей, а также должна обеспечивать формирование оповещений о подозрительных операциях в режиме реального времени.
12.3. Информационная система должна быть организована таким образом, чтобы доводить до руководителей организации информацию об ошибках, противоречиях и недостатках, возникающих при осуществлении финансово-хозяйственной деятельности организации и при составлении бухгалтерской (финансовой), налоговой и иной отчетности.
12.4. Информационная система бухгалтерского учета, реализующая функции интегрированного внутреннего контроля, должна обеспечивать инициирование, учет, обработку операций и составление отчетности по ним, а также автоматический перенос информации из информационных систем обработки операций (информации) в регистры бухгалтерского учета (включая расширенные выписки по счетам бухгалтерского учета).
12.5. Информационная система, реализующая функции внутреннего контроля, должна обеспечивать исправление ошибок, противоречий и неточностей при отражении операций в учете, создание отчетов по фактам произведенных корректировок результатов выполнения контрольных процедур.
12.6. Аналитическая информационная система, используемая для мониторинга и оценки системы внутреннего контроля, должна обеспечивать анализ и изучение результатов тестирования и аудита, а также создание отчетов, управление случаями выявления подозрительных операций организации с помощью функций внутреннего и внешнего контроля.
12.7. В организации должно быть организовано внедрение, сопровождение и развитие информационных систем, а также разработка и внедрение мероприятий по совершенствованию информационных систем.
12.8. Организация должна осуществлять внутренний и (или) внешний аудит информационных систем.
XIII. Оценка системы внутреннего контроля
13.1. Организация должна проводить оценку системы внутреннего контроля с целью определения уровня ее организации и разработки мероприятий по развитию и совершенствованию системы внутреннего контроля.
13.2. Оценка организации системы внутреннего контроля должна предусматривать проверку функционирования системы внутреннего контроля в ходе финансово-хозяйственной деятельности с целью своевременного информирования руководителей о выявленных ошибках, противоречиях и недостатках для принятия мер по их устранению.
13.3. Порядок, частота осуществления оценки организации системы внутреннего контроля должны определяться в зависимости от характера и масштабов финансово-хозяйственной деятельности организации, изменений в финансово-хозяйственной деятельности и общего уровня развития и надежности системы внутреннего контроля.
13.4. Оценка организации системы внутреннего контроля должна проводиться с учетом результатов фактически выполняемых и документально подтвержденных контрольных процедур.
13.5. Организация должна проводить оценку системы внутреннего контроля в разрезе пяти компонентов:
контрольная среда;
система управления рисками;
контрольные процедуры;
информационная система;
мониторинг средств контроля.
13.6. При анализе и оценке контрольной среды должны учитываться следующие критерии:
внедрение в организации и соблюдение сотрудниками организации профессиональных, этических и поведенческих стандартов;
участие руководителя организации в процессе оценки результатов функционирования системы внутреннего контроля, в том числе закрепление за руководителем организации функций рассмотрения и утверждения оценки результатов мониторинга и оценки системы внутреннего контроля;
распределение (разграничение) полномочий и обязанностей, закрепленное в организационной структуре, реализующей надлежащий учет ключевых сфер полномочий, обязанностей и определенного порядка подчиненности сотрудников;
наличие требований к квалификации сотрудников, в том числе к образованию, опыту работы, достижениям, сведениям о добросовестности и этическом поведении, а также наличие программ подготовки специалистов, предусматривающих обучение их функциям и обязанностям.
13.7. При выявлении и оценке рисков должны учитываться следующие критерии:
наличие системы управления рисками;
утверждение комплексной стратегии управления рисками на уровне руководителя организации;
документирование результатов выявления и оценки рисков;
использование современных информационных систем для организации системы управления рисками.
13.8. При анализе и оценке контрольных процедур должны учитываться следующие критерии:
описание контрольных процедур;
документирование выполнения контрольных процедур;
оценка эффективности контрольных процедур;
наличие автоматизированных контрольных процедур;
соотношение автоматизированных и ручных контрольных процедур.
13.9. При анализе и оценке информационных систем должны учитываться следующие критерии:
частота проведения внутреннего и (или) внешнего аудита информационных систем;
наличие защиты от несанкционированного доступа к исходным данным, содержащимся в информационных системах;
использование современных информационных систем для организации бухгалтерского и налогового учета;
использование современных информационных систем для контроля за правильностью исчисления (удержания) налогов, сборов, страховых взносов и для подготовки бухгалтерской (финансовой), налоговой и иной отчетности;
реализация процедур автоматизированного контроля в информационных системах;
наличие в информационных системах процедур контроля, выполняемых превентивно.
13.10. При анализе мониторинга средств контроля должны учитываться следующие критерии:
непрерывность осуществления мониторинга и оценки системы внутреннего контроля;
наличие формализованных показателей оценки системы внутреннего контроля;
наличие регламентированной процедуры проведения и оформления результатов оценки системы внутреннего контроля;
регулярность составления и представления руководству организации отчетности об оценке системы внутреннего контроля;
проведение внутреннего и (или) внешнего аудита результатов оценки системы внутреннего контроля;
наличие и реализация плана мероприятий по совершенствованию системы внутреннего контроля.
XIV. Уровни организации системы внутреннего контроля
14.1. Организация системы внутреннего контроля должна предусматривать уровни, каждый из которых характеризуется конкретными целями, задачами, стратегией, организационной структурой, критериями и другое.
14.2. Оценка уровня организации системы внутреннего контроля должна проводиться по пяти компонентам на основе установленных критериев согласно приложению N 11 "Компоненты системы внутреннего контроля организации" к настоящим Требованиям.
14.3. Система внутреннего контроля должна обеспечивать одновременное функционирование пяти компонентов в качестве интегрированной системы.
14.4. Оценка уровня организации системы внутреннего контроля должна проводиться по каждому критерию с присвоением баллов и отнесением к конкретному уровню организации системы внутреннего контроля.
14.4.1. Начальный (1) уровень - на этом уровне процессы не определены, результат зависит от индивидуальных усилий участников системы внутреннего контроля. Не существует единых стандартов и принципов системы внутреннего контроля.
14.4.2. Определенный (2) уровень - в организации определены базовые принципы и процессы системы внутреннего контроля. Формализованы основные процессы, которые используются для основных бизнес-процессов.
14.4.3. Контролируемый (3) уровень - в организации внедрены системы, которые используются сотрудниками, руководство ориентировано на развитие системы внутреннего контроля. В организации определены и формализованы все процессы, связанные с функционированием системы внутреннего контроля.
14.4.4. Управляемый (4) уровень - процессы, стандарты системы внутреннего контроля интегрированы с другими бизнес-процессами и информационными системами организации. Решения в организации принимаются на основе системы аналитических показателей.
14.4.5. Совершенствуемый (5) уровень - характеризуется постоянным улучшением процессов системы внутреннего контроля. В организации осуществляется автоматический сбор данных для выявления рисков, их анализ и оценка для организации оптимальной системы управления рисками.
XV. Раскрытие информации об уровне организации системы внутреннего контроля
15.1. Оценка уровня организации системы внутреннего контроля должна осуществляться для каждого компонента системы внутреннего контроля на основе пяти уровней, приведенных в приложении N 12 "Уровни организации системы внутреннего контроля" к настоящим Требованиям.
15.2. Уровень организации системы внутреннего контроля должен оцениваться в целом и по каждому компоненту.
15.3. Каждый целевой показатель критерия должен оцениваться на начальном (1) уровне в 1 балл, на определенном (2) уровне в 2 балла, на контролируемом (3) уровне в 3 балла, на управляемом (4) уровне в 4 балла, на совершенствуемом (5) уровне в 5 баллов.
15.4. Максимальное количество баллов по всем критериям оценки и целевым показателям должно составлять 100 баллов.
15.5. Интегральный показатель уровня организации системы внутреннего контроля должен рассчитываться путем суммирования баллов по каждому критерию оценки в разрезе компонентов системы внутреннего контроля.
15.6. Для каждого уровня организации должны применяться следующие диапазоны значений интегральных показателей:
начальный (1) уровень - 0-20 баллов;
определенный (2) уровень - 21-40 баллов;
контролируемый (3) уровень - 41-60 баллов;
управляемый (4) уровень - 61-80 баллов;
совершенствуемый (5) уровень - 81-100 баллов.
15.7. Уровень организации системы внутреннего контроля должен использоваться организацией для определения объема представляемых налоговому органу первичных учетных документов при проведении налогового мониторинга.
15.8. Соответствие объема представляемых организацией налоговому органу первичных учетных документов уровню организации системы внутреннего контроля приведено в приложении N 13 "Объем проверки первичных учетных документов в целях налогового мониторинга" к настоящим Требованиям.
15.9. При выявлении случаев неправильного исчисления (удержания), неполной или несвоевременной уплаты (перечислении) организацией налогов, сборов, страховых взносов объем представляемых организацией налоговому органу первичных учетных документов не учитывается.
XVI. Представление информации по оценке уровня организации системы внутреннего контроля
16.1. На основе полученных результатов организация заполняет приложение N 14 "Оценка уровня организации системы внутреннего контроля организации" к настоящим Требованиям, в котором указывается следующая информация:
в графе 1 - номер по порядку;
в графе 2 - компонент системы внутреннего контроля;
в графе 3 - критерии оценки компонента системы внутреннего контроля;
в графе 4 - максимальное количество баллов, которое установлено по компоненту;
в графе 5 - фактическое количество баллов, полученных организацией по компоненту.
Оценка уровня организации системы внутреннего контроля представляется в налоговый орган в электронной форме в соответствии с приложением N 15 "Формат представления оценки уровня организации системы внутреннего контроля организации в электронной форме" к настоящим Требованиям.
16.2. Данные отчета согласно приложению N 14 "Оценка уровня организации системы внутреннего контроля организации" к настоящим Требованиям подтверждаются организационно-распорядительными документами организации.
16.3. По результатам проведения мероприятий по совершенствованию системы внутреннего контроля организацией заполняется приложение N 16 "Мероприятия по совершенствованию системы внутреннего контроля организации" к настоящим Требованиям.
16.4. В приложении N 16 "Мероприятия по совершенствованию системы внутреннего контроля организации" к настоящим Требованиям указывается следующая информация:
в графе 1 - номер по порядку записи;
в графе 2 - задача, на выполнение которой, направлено мероприятие, указанное в графе 3;
в графе 3 - наименование мероприятия по совершенствованию системы внутреннего контроля;
в графе 4 - срок, в который мероприятие, указанное в графе 3, должно быть выполнено;
в графе 5 - должность, Ф.И.О. (отчество указывается при наличии) исполнителя, ответственного за выполнение мероприятия, указанного в графе 3;
в графе 6 - иная дополнительная информация.
Мероприятия по совершенствованию системы внутреннего контроля организации представляются в налоговый орган в электронной форме в соответствии с приложением N 17 "Формат представления мероприятий по совершенствованию системы внутреннего контроля организации в электронной форме" к настоящим Требованиям.
XVII. Информация о системе внутреннего контроля
17.1. Организацией в целях настоящих Требований представляется Информация об организации системы внутреннего контроля организации (далее - Информация об организации СВК) в соответствии с приложением N 18 "Информация об организации системы внутреннего контроля организации" к настоящим Требованиям. Информация об организации СВК составляется на русском языке, имеет сквозную нумерацию страниц.
17.2. Информация об организации СВК представляется организацией в налоговый орган в электронной форме по телекоммуникационным каналам связи через оператора электронного документооборота или через информационные системы организации, к которым предоставлен доступ налоговому органу в соответствии с приложением N 19 "Формат представления информации об организации системы внутреннего контроля организации в электронной форме" к настоящим Требованиям.
17.3. Информация об организации СВК состоит из:
Титульного листа;
главы I "Общие положения";
главы II "Контрольная среда организации";
главы III "Система управления рисками организации";
главы IV "Контрольные процедуры организации";
главы V "Информационные системы организации";
главы VI "Мониторинг организацией средств контроля";
приложений.
17.4. Информация об организации СВК подписывается руководителем организации (ее представителем).
17.5. При подписании Информации об организации СВК представителем организации указываются наименование, иные реквизиты документа, подтверждающего полномочия представителя организации. При этом копия указанного документа прилагается к Информации об организации СВК.
17.6. При заполнении Титульного листа указываются следующие сведения:
наименование налогового органа, в который представляется Информация об организации СВК;
код налогового органа;
дата подписания Информации об организации СВК руководителем (представителем) организации;
порядковый номер редакции Информации об организации СВК;
период налогового мониторинга;
полное и сокращенное наименования организации;
идентификационный номер налогоплательщика;
код причины постановки на учет (далее - КПП), который присвоен организации налоговым органом. Крупнейшие налогоплательщики указывают КПП по месту учета в качестве крупнейшего налогоплательщика.
17.7. В главе I указывается следующая информация:
в пункте 1 приводится описание целей и задач системы внутреннего контроля;
в пункте 2 указываются сведения об организационно-распорядительных документах, регламентирующих порядок функционирования системы внутреннего контроля;
в пункте 3 приводится информация об утвержденной организационной структуре и структурных подразделениях, отвечающих за функционирование системы внутреннего контроля;
в пункте 4 описывается порядок проведения внутреннего и (или) внешнего аудита и оценки системы внутреннего контроля.
17.8. В главе II указывается следующая информация:
в пункте 5 раскрывается информация о профессиональных, этических и поведенческих стандартах, применяемых при организации системы внутреннего контроля;
в пункте 6 описывается принятое в организации распределение и разграничение полномочий и обязанностей сотрудников при организации системы внутреннего контроля, в том числе указывается информация о роли руководителя организации;
в пункте 7 описываются существующие в организации требования к квалификации сотрудников, отвечающих за функционирование системы внутреннего контроля, а также приводится описание процесса обучения и повышения квалификации сотрудников.
17.9. В главе III указывается следующая информация:
в пункте 8 приводится оценка организации применяемой стратегии управления рисками, направленной на выявление рисков, анализ их последствий в целях реализации целей и задач организации;
в пункте 9 раскрывается информация об используемых организацией способах и методах выявления и оценки рисков, а также порядок документирования рисков (в том числе формы отчетов по документированию рисков);
в пункте 10 приводится порядок расчета уровня существенности, используемого при выявлении и оценке рисков;
в пункте 11 приводится перечень операций, характеризующихся высоким уровнем потенциального риска;
в пункте 12 приводится общее описание рисков, идентифицируемых в целях налогового мониторинга, с указанием источника их возникновения, а также условий реализации данных рисков.
17.10. В главе IV указывается следующая информация:
в пункте 13 приводится список документов, используемых при разработке контрольных процедур;
в пункте 14 указывается информация о существующих уровнях внутреннего контроля, а также приводится описание применяемых в целях налогового мониторинга контрольных процедур;
в пункте 15 описывается порядок документального оформления результатов выполнения контрольных процедур, утвержденный в организации;
в пункте 16 описывается порядок проведения анализа результатов выполнения контрольных процедур, утвержденных в организации.
17.11. В главе V указывается следующая информация:
в пункте 17 приводятся сведения о порядке проведения аудита информационных систем организации;
в пункте 18 описываются утвержденные в организации стандарты и правила в области информационной безопасности.
17.12. В главе VI указывается следующая информация:
в пункте 19 описывается утвержденный в организации порядок осуществления мониторинга и оценки организации системы внутреннего контроля;
в пункте 20 описывается утвержденный в организации порядок разработки и утверждения мероприятий по совершенствованию системы внутреннего контроля;
в пункте 21 приводится проверочный лист для оценки уровня организации системы внутреннего контроля организации.
17.13. Внесение изменений в Информацию об организации СВК при изменении требований законодательства о налогах и сборах, а также законодательства Российской Федерации о бухгалтерском учете производится организацией в течение одного месяца с даты вступления в силу указанных изменений.
17.14. Внесение изменений в Информацию об организации СВК при обнаружении ошибок, неточностей, искажений, противоречивости информации производится организацией в обязательном порядке в течение одного месяца с даты обнаружения.
17.15. Внесение изменений в Информацию об организации СВК должно обеспечивать повышение уровня организации системы внутреннего контроля, а также предотвращать повторное появление ранее выявленных ошибок, неточностей, искажений, противоречивости информации.
XVIII. Сроки представления информации
18.1. Организация должна проводить оценку необходимости внесения изменений в систему внутреннего контроля не реже одного раза в квартал.
18.2. Организация при внесении изменений должна представлять в налоговый орган актуальную информацию о системе внутреннего контроля не позднее 5 рабочих дней со дня внесения изменений.
18.3. Сроки представления документов (информации), формируемых в соответствии с требованиями к организации системы внутреннего контроля согласно пункту 7 статьи 105.26 Кодекса:
- риски организации, идентифицируемые в целях налогового мониторинга, на календарный год, за который проводится налоговый мониторинг - ежеквартально, по состоянию на 1-е число месяца соответствующего квартала, не позднее одного месяца со дня наступления соответствующего квартала;
- информация о рисках по отдельным сделкам и операциям на календарный год, за который проводится налоговый мониторинг - ежеквартально, по состоянию на 1-е число месяца соответствующего квартала, не позднее одного месяца со дня наступления соответствующего квартала. При отсутствии данных для раскрытия информация представляется с нулевыми значениями;
- контрольные процедуры организации, осуществляемые в целях налогового мониторинга, на календарный год, за который проводится налоговый мониторинг - при представлении заявления о проведении налогового мониторинга и далее ежеквартально, по состоянию на 1-е число месяца соответствующего квартала, не позднее одного месяца со дня наступления соответствующего квартала;
- матрица рисков и контрольных процедур организации на календарный год, за который проводится налоговый мониторинг - ежеквартально, по состоянию на 1-е число месяца соответствующего квартала, не позднее одного месяца со дня наступления соответствующего квартала;
- результаты выполнения контрольных процедур организации, осуществляемых в целях налогового мониторинга за истекший квартал - не позднее 1 числа второго месяца, следующего за окончанием соответствующего квартала;
- оценка уровня организации системы внутреннего контроля организации за период, предшествующий периоду проведения налогового мониторинга, - при представлении заявления о проведении налогового мониторинга, и далее за период проведения налогового мониторинга 1 ноября года, следующего за периодом проведения налогового мониторинга;
- мероприятия по совершенствованию системы внутреннего контроля организации за период проведения налогового мониторинга - 1 ноября года, следующего за периодом проведения налогового мониторинга;
- информация об организации системы внутреннего контроля организации - при представлении заявления о проведении налогового мониторинга и далее ежегодно по состоянию на 1-е число месяца соответствующего года, не позднее одного месяца со дня наступления соответствующего года.
Приложение N 1
к Требованиям к организации
системы внутреннего контроля,
утвержденным приказом
от 25.05.2021 N ЕД-7-23/518@
Форма по КНД 1125308
| В | |
| | | (наименование налогового органа) |
| | | | | | | | | | | | | | | | | | | | | | | | | | Код налогового органа | | | | | | |
| | | | | | | | | | | | | | | | | | | | | | | | | | | Период налогового мониторинга | | | | | | |
| | | | | | | | | | | | | | | | | | | | | | | | | | | Код периода документа <1> | | | | | | |
| | | | | | | | | | | | | | | | | | | | | | | | | | | Порядковый номер редакции <2> | | | | | | |
РИСКИ ОРГАНИЗАЦИИ, ИДЕНТИФИЦИРУЕМЫЕ В ЦЕЛЯХ НАЛОГОВОГО МОНИТОРИНГА
|
| (полное и сокращенное наименование организации - налогоплательщика (плательщика сбора, плательщика страховых взносов, налогового агента)) |
| N п/п | Направление выявления риска | Область риска | Риск | ОКВЭД | Наименование налога (сбора, страховых взносов) | Налоговый кодекс Российской Федерации | Вероятность | Последствия, тыс. руб. | Уровень риска (1 - низкий/ 2 - средний/ 3 - высокий) |
| код | наименование | описание | категория риска (1 - общий, 2 - отраслевой) | статья | пункт | подпункт | абзац |
| 1 | 2 | 3 | 4 | 5 | 6 | 7 | 8 | 9 | 10 | 11 | 12 | 13 | 14 | 15 | 16 |
| 1 | | | | | | | | | | | | | | | |
| 2 | | | | | | | | | | | | | | | |
| 3 | | | | | | | | | | | | | | | |
|
| (должность, Ф.И.О. <4> руководителя организации (представителя организации)) |
| |
| (наименование и реквизиты документа, подтверждающего полномочия представителя организации) |
<1> Указывается код периода документа, за который представляется информация: "30" - при представлении информации на начало года проведения налогового мониторинга, "21" - первый квартал, "31" - полугодие, "33" - девять месяцев.
<2> Указывается порядковый номер редакции, при представлении первичного документа - "00", в последующем (уточненном) документе - указывается порядковый номер редакции - "01", "02" и т.д.
<3> Указывается КПП, присвоенный организации при постановке на учет в налоговом органе по месту ее нахождения. Для организации, отнесенной в соответствии со статьей 83 Налогового кодекса Российской Федерации к категории крупнейших налогоплательщиков, указывается КПП, присвоенный при постановке на учет в налоговом органе в качестве крупнейшего налогоплательщика.
<4> Отчество указывается при наличии.
Приложение N 2
к Требованиям к организации
системы внутреннего контроля,
утвержденным приказом
от 25.05.2021 N ЕД-7-23/518@
ФОРМАТ ПРЕДСТАВЛЕНИЯ ИНФОРМАЦИИ О РИСКАХ ОРГАНИЗАЦИИ, ИДЕНТИФИЦИРУЕМЫХ В ЦЕЛЯХ НАЛОГОВОГО МОНИТОРИНГА В ЭЛЕКТРОННОЙ ФОРМЕ
I. ОБЩИЕ ПОЛОЖЕНИЯ
1. Настоящий формат описывает требования к XML файлам (далее - файл обмена) передачи в налоговые органы в электронной форме информации о рисках организации, идентифицируемых в целях налогового мониторинга.
2. Номер версии настоящего формата 5.02, часть 418.
II. ОПИСАНИЕ ФАЙЛА ОБМЕНА
3. Имя файла обмена должно иметь следующий вид:
R_T_A_K_O_GGGGMMDD_N, где.
R_T - префикс, принимающий значение ON_RISKNALMON;
А_К - идентификатор получателя информации, где: А - идентификатор получателя, которому направляется файл обмена, К - идентификатор конечного получателя, для которого предназначена информация из данного файла обмена. Передача файла от отправителя к конечному получателю (К) может осуществляться в несколько этапов через другие налоговые органы, осуществляющие передачу файла на промежуточных этапах, которые обозначаются идентификатором А. В случае передачи файла от отправителя к конечному получателю при отсутствии налоговых органов, осуществляющих передачу на промежуточных этапах, значения идентификаторов А и К совпадают. Каждый из идентификаторов (А и К) имеет вид для налоговых органов - четырехразрядный код налогового органа;
О - идентификатор отправителя информации, имеет вид:
для организаций - девятнадцатиразрядный код (идентификационный номер налогоплательщика (далее - ИНН) и код причины постановки на учет (далее - КПП) организации (обособленного подразделения);
GGGG - год формирования передаваемого файла, ММ - месяц, DD - день;
N - идентификационный номер файла (длина - от 1 до 36 знаков. Идентификационный номер файла должен обеспечивать уникальность файла).
Расширение имени файла - xml. Расширение имени файла может указываться как строчными, так и прописными буквами.
Параметры первой строки файла обмена
Первая строка XML файла должна иметь следующий вид:
<?xml version ="1.0" encoding ="windows-1251"?>
Имя файла, содержащего XML схему файла обмена, должно иметь следующий вид:
ON_RISKNALMON_1_418_00_05_02_xx, где хх - номер версии схемы. Расширение имени файла - xsd.
XML схема файла обмена приводится отдельным файлом.
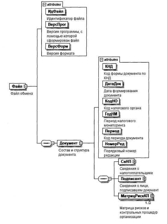
4. Логическая модель файла обмена представлена в виде диаграммы структуры файла обмена на рисунке 1 настоящего формата. Элементами логической модели файла обмена являются элементы и атрибуты XML файла. Перечень структурных элементов логической модели файла обмена и сведения о них приведены в таблицах 4.1 - 4.8 настоящего формата.
Для каждого структурного элемента логической модели файла обмена приводятся следующие сведения:
наименование элемента. Приводится полное наименование элемента. В строке таблицы могут быть описаны несколько элементов, наименования которых разделены символом "|". Такая форма записи применяется при наличии в файле обмена только одного элемента из описанных в этой строке;
сокращенное наименование (код) элемента. Приводится сокращенное наименование элемента. Синтаксис сокращенного наименования должен удовлетворять спецификации XML;
признак типа элемента. Может принимать следующие значения: "С" - сложный элемент логической модели (содержит вложенные элементы), "П" - простой элемент логической модели, реализованный в виде элемента XML файла, "А" - простой элемент логической модели, реализованный в виде атрибута элемента XML файла. Простой элемент логической модели не содержит вложенные элементы;
формат элемента. Формат элемента представляется следующими условными обозначениями: Т - символьная строка; N - числовое значение (целое или дробное).
Формат символьной строки указывается в виде T(n-k) или Т(=k), где: n - минимальное количество знаков, к - максимальное количество знаков, символ "- " - разделитель, символ "=" означает фиксированное количество знаков в строке. В случае, если минимальное количество знаков равно 0, формат имеет вид Т(0-k). В случае, если максимальное количество знаков не ограничено, формат имеет вид Т(n-).
Формат числового значения указывается в виде N(m.k), где: m - максимальное количество знаков в числе, включая целую и дробную часть числа без разделяющей десятичной точки и знака (для отрицательного числа), k - максимальное число знаков дробной части числа. Если число знаков дробной части числа равно 0 (то есть число целое), то формат числового значения имеет вид N(m).
Для простых элементов, являющихся базовыми в XML, например, элемент с типом "date", поле "Формат элемента" не заполняется. Для таких элементов в поле "Дополнительная информация" указывается тип базового элемента;
признак обязательности элемента определяет обязательность наличия элемента (совокупности наименования элемента и его значения) в файле обмена. Признак обязательности элемента может принимать следующие значения: "О" - наличие элемента в файле обмена обязательно; "Н" - наличие элемента в файле обмена необязательно, то есть элемент может отсутствовать. Если элемент принимает ограниченный перечень значений (по классификатору, кодовому словарю и тому подобному), то признак обязательности элемента дополняется символом "К". Например, "ОК". В случае, если количество реализаций элемента может быть более одной, то признак обязательности элемента дополняется символом "М". Например, "НМ" или "ОКМ".
К вышеперечисленным признакам обязательности элемента может добавляться значение "У" в случае описания в XML схеме условий, предъявляемых к элементу в файле обмена, описанных в графе "Дополнительная информация". Например, "НУ" или "ОКУ";
дополнительная информация содержит, при необходимости, требования к элементу файла обмена, не указанные ранее. Для сложных элементов указывается ссылка на таблицу, в которой описывается состав данного элемента. Для элементов, принимающих ограниченный перечень значений из классификатора (кодового словаря и тому подобного), указывается соответствующее наименование классификатора (кодового словаря и тому подобного) или приводится перечень возможных значений. Для классификатора (кодового словаря и тому подобного) может указываться ссылка на его местонахождение. Для элементов, использующих пользовательский тип данных, указывается наименование типового элемента.

Рисунок 1. Диаграмма структуры файла обмена
Таблица 4.1
Файл обмена (Файл)
| Наименование элемента | Сокращенное наименование (код) элемента | Признак типа элемента | Формат элемента | Признак обязательности элемента | Дополнительная информация |
| Идентификатор файла | ИдФайл | А | Т(1-255) | ОУ | Содержит (повторяет) имя сформированного файла (без расширения) |
| Версия программы, с помощью которой сформирован файл | ВерсПрог | А | Т(1-40) | О | |
| Версия формата | ВерсФорм | А | Т(1-5) | О | Принимает значение: 5.02 |
| Состав и структура документа | Документ | С | | О | Состав элемента представлен в таблице 4.2 |
Таблица 4.2
Состав и структура документа (Документ)
| Наименование элемента | Сокращенное наименование (код) элемента | Признак типа элемента | Формат элемента | Признак обязательности элемента | Дополнительная информация |
| Код формы документа по КНД | КНД | А | Т(=7) | ОК | Типовой элемент <КНДТип>. Принимает значение: 1125308 |
| Дата формирования документа | ДатаДок | А | Т(=10) | О | Типовой элемент <ДатаТип>. Дата в формате ДД.ММ.ГГГГ |
| Код налогового органа | КодНО | А | Т(=4) | ОК | Типовой элемент <СОНОТип> |
| Период налогового мониторинга | ГодНМ | А | | О | Типовой элемент <xs:gYear>. Год в формате ГГГГ |
| Код периода документа | Период | А | Т(=2) | ОК | Принимает значение: 21 - первый квартал | 31 - полугодие | 33 - девять месяцев | 30 - год проведения налогового мониторинга |
| Порядковый номер редакции | НомерРед | А | N(2) | О | Указывается последовательная нумерация редакции документа. При представлении первичного документа указывается "0", в последующем (уточненном) документе указывается следующий номер редакции "1", "2" и т.д. |
| Сведения о налогоплательщике | СвНП | С | | О | Состав элемента представлен в таблице 4.3 |
| Сведения о лице, подписавшем документ | Подписант | С | | О | Состав элемента представлен в таблице 4.5 |
| Риски организации, идентифицируемые в целях налогового мониторинга | РискОргНМ | С | | ОМ | Состав элемента представлен в таблице 4.7 |
Таблица 4.3
Сведения о налогоплательщике (СвНП)
| Наименование элемента | Сокращенное наименование (код) элемента | Признак типа элемента | Формат элемента | Признак обязательности элемента | Дополнительная информация |
| Сведения об организации - налогоплательщике | НПЮЛ | С | | О | Состав элемента представлен в таблице 4.4 |
Таблица 4.4
Сведения об организации - налогоплательщике (НПЮЛ)
| Наименование элемента | Сокращенное наименование (код) элемента | Признак типа элемента | Формат элемента | Признак обязательности элемента | Дополнительная информация |
| Наименование организации - налогоплательщика (плательщика сбора, плательщика страховых взносов, налогового агента) | НаимОрг | А | Т(1-1000) | О | |
| ИНН организации | ИННЮЛ | А | Т(=10) | О | Типовой элемент <ИННЮЛТип> |
| КПП | КПП | А | Т(=9) | О | Типовой элемент <КППТип> |
Таблица 4.5
Сведения о лице, подписавшем документ (Подписант)
| Наименование элемента | Сокращенное наименование (код) элемента | Признак типа элемента | Формат элемента | Признак обязательности элемента | Дополнительная информация |
| Признак лица, подписавшего документ | ПрПодп | А | Т(=1) | ОК | Принимает значение: 1 - налогоплательщик | 2 - уполномоченный представитель |
| Должность | Долж | А | Т(1-255) | О | |
| Фамилия, имя, отчество руководителя организации (представителя организации) | ФИО | С | | О | Типовой элемент <ФИОТип>. Состав элемента представлен в таблице 4,8 |
| Сведения о представителе организации | СвПред | С | | НУ | Состав элемента представлен в таблице 4.6. Элемент обязателен при <ПрПодп> = 2 |
Таблица 4.6
Сведения о представителе организации (СвПред)
| Наименование элемента | Сокращенное наименование (код) элемента | Признак типа элемента | Формат элемента | Признак обязательности элемента | Дополнительная информация |
| Наименование и реквизиты документа, подтверждающего полномочия представителя организации | НаимДок | А | Т(1-120) | О | |
Таблица 4.7
Риски организации, идентифицируемые в целях налогового мониторинга (РискОргНМ)
| Наименование элемента | Сокращенное наименование (код) элемента | Признак типа элемента | Формат элемента | Признак обязательности элемента | Дополнительная информация |
| Код вида экономической деятельности по ОКВЭД2 | ОКВЭД | А | Т(2-8) | НКУ | Типовой элемент <ОКВЭДТип>. Принимает значение в соответствии с Общероссийским классификатором видов экономической деятельности ОК 029 - 2014 Элемент обязателен при <КатегорРиск> = 2 |
| Область риска | ОблРиск | А | Т(=4) | ОК | Принимает значение в соответствии с приложением N 21 "Перечень областей риска" к настоящим Требованиям |
| Код риска организации | КодРиск | А | Т(1-50) | О | |
| Наименование риска организации | НаимРиск | А | ТЦ-1000) | О | |
| Описание риска организации | ОписРиск | А | Т(1-1000) | О | |
| Направление выявления риска | НапрРиск | А | Т(=4) | ОК | Принимает значение в соответствии с приложением N 20 "Перечень направлений выявления риска" к настоящим Требованиям |
| Категория риска | КатегорРиск | А | Т(=1) | ОК | Принимает значение: 1 - общий риск | 2 - отраслевой риск |
| Код налога | КодНалог | А | Т(=6) | ОК | Принимает значение в соответствии с приложением N 22 "Перечень налогов, сборов, страховых взносов" к настоящим Требованиям |
| Статья Налогового кодекса Российской Федерации | Статья | А | Т(1-8) | НУ | Обязательно для указания в отношении рисков, раскрываемых в соответствии разделом I "Направления выявления риска по видам деятельности организации" приложения N 20 к настоящим Требованиям |
| Пункт статьи Налогового кодекса Российской Федерации | Пункт | А | Т(1-4) | НУ | Обязательно для указания в отношении рисков, раскрываемых в соответствии разделом I "Направления выявления риска по видам деятельности организации" приложения N 20 к настоящим Требованиям |
| Подпункт пункта статьи Налогового кодекса Российской Федерации | Подпункт | А | Т( 1-4) | Н | |
| Абзац пункта (подпункта пункта) Налогового кодекса Российской Федерации | Абзац | А | Т(1-8) | Н | |
| Вероятность возникновения риска | ВероятРиск | А | Т(=2) | ОК | Принимает значение: 01 - очень низкая (0-15%) | 02 - низкая (15,1-40%) | 03 - средняя (40,1-60%) | 04 - высокая (60,1-85%) | 05 - очень высокая (85,1-100%) |
| Последствия риска (в тысячах рублей) | ПоследРиск | А | N(17) | О | |
| Уровень риска организации | УровРискОрг | А | Т(=1) | ОК | Принимает значение: 1 - низкий | 2 - средний | 3 - высокий |
Таблица 4.8
Фамилия, имя, отчество (ФИОТип)
| Наименование элемента | Сокращенное наименование (код) элемента | Признак типа элемента | Формат элемента | Признак обязательности элемента | Дополнительная информация |
| Фамилия | Фамилия | А | Т(1-60) | О | |
| Имя | Имя | А | Т(1-60) | О | |
| Отчество | Отчество | А | Т(1-60) | Н | |
Приложение N 3
к Требованиям к организации
системы внутреннего контроля,
утвержденным приказом
от 25.05.2021 N ЕД-7-23/518@
Форма по КНД 1125310
| В | |
| | | (наименование налогового органа) |
| | | | | | | | | | | | | | | | | | | | | | | | | | Код налогового органа | | | | | | |
| | | | | | | | | | | | | | | | | | | | | | | | | | | Период налогового мониторинга | | | | | | |
| | | | | | | | | | | | | | | | | | | | | | | | | | | Код периода документа <1> | | | | | | |
| | | | | | | | | | | | | | | | | | | | | | | | | | | Порядковый номер редакции <2> | | | | | | |
ИНФОРМАЦИЯ О РИСКАХ ПО ОТДЕЛЬНЫМ СДЕЛКАМ И ОПЕРАЦИЯМ
|
| (полное и сокращенное наименование организации - налогоплательщика (плательщика сбора, плательщика страховых взносов, налогового агента)) |
| N п/п | Код риска | Наименование риска | Вид сделки (операции) <4> по договору | Сведения о контрагенте | Реквизиты договора (при наличии) | Сумма сделки, операции по договору (при наличии), тыс. руб. |
| Налоговый резидент Российской Федерации (1 - резидент, 0 - нерезидент) | Наименование контрагента (в латинской транскрипции) <5> | ИНН (регистрационный номер в стране регистрации) <5> (при наличии) | Признак взаимозависимости (1 - да, 2 - нет) | Номер | Дата |
| 1 | 2 | 3 | 4 | 5 | 6 | 7 | 8 | 9 | 10 | 11 |
| | | | | | | | | | | |
|
| (должность, Ф.И.О. <6> руководителя организации (представителя организации)) |
| |
| (наименование и реквизиты документа, подтверждающего полномочия представителя организации) |
<1> Указывается код периода документа, за который представляется информация: "30" - при представлении информации на начало года проведения налогового мониторинга, "21" - первый квартал, "31" - полугодие, "33" - девять месяцев.
<2> Указывается порядковый номер редакции, при представлении первичного документа - "00", в последующем (уточненном) документе - указывается порядковый номер редакции - "01", "02" и т.д.
<3> Указывается КПП, присвоенный организации при постановке на учет в налоговом органе по месту ее нахождения. Для организации, отнесенной в соответствии со статьей 83 Налогового кодекса Российской Федерации к категории крупнейших, налогоплательщиков, указывается КПП, присвоенный при постановке на учет в налоговом органе в качестве крупнейшего налогоплательщика.
<4> Указывается код вида сделки (операции) в соответствии с приложением N 23 к настоящим Требованиям "Перечень видов сделок (операций)".
<5> Указывается для иностранной организации.
<6> Отчество указывается при наличии.
Приложение N 4
к Требованиям к организации
системы внутреннего контроля,
утвержденным приказом
от 25.05.2021 N ЕД-7-23/518@
ФОРМАТ ПРЕДСТАВЛЕНИЯ ИНФОРМАЦИИ О РИСКАХ ПО ОТДЕЛЬНЫМ СДЕЛКАМ И ОПЕРАЦИЯМ В ЭЛЕКТРОННОЙ ФОРМЕ
I. ОБЩИЕ ПОЛОЖЕНИЯ
1. Настоящий формат описывает требования к XML файлам (далее - файл обмена) передачи в налоговые органы в электронной форме информации о рисках по отдельным сделкам и операциям.
2. Номер версии настоящего формата 5.01, часть 430.
II. ОПИСАНИЕ ФАЙЛА ОБМЕНА
3. Имя файла обмена должно иметь следующий вид:
R_T_A_K_О_GGGGMMDD_N, где:
R_T - префикс, принимающий значение ON_RISKSDNALMON;
А_К - идентификатор получателя информации, где: А - идентификатор получателя, которому направляется файл обмена, К - идентификатор конечного получателя, для которого предназначена информация из данного файла обмена. Передача файла от отправителя к конечному получателю (К) может осуществляться в несколько этапов через другие налоговые органы, осуществляющие передачу файла на промежуточных этапах, которые обозначаются идентификатором А. В случае передачи файла от отправителя к конечному получателю при отсутствии налоговых органов, осуществляющих передачу на промежуточных этапах, значения идентификаторов А и К совпадают. Каждый из идентификаторов (А и К) имеет вид для налоговых органов - четырехразрядный код налогового органа;
О - идентификатор отправителя информации, имеет вид:
для организаций - девятнадцатиразрядный код (идентификационный номер налогоплательщика (далее - ИНН) и код причины постановки на учет (далее - КПП) организации (обособленного подразделения);
GGGG - год формирования передаваемого файла, ММ - месяц, DD - день;
N - идентификационный номер файла (длина - от 1 до 36 знаков. Идентификационный номер файла должен обеспечивать уникальность файла).
Расширение имени файла - xml. Расширение имени файла может указываться как строчными, так и прописными буквами.
Параметры первой строки файла обмена
Первая строка XML файла должна иметь следующий вид:
<?xml version ="1.0" encoding ="windows-1251"?>
Имя файла, содержащего XML схему файла обмена, должно иметь следующий вид:
ON_RISKSDNALMON_1_430_00_05_01_xx, где хх - номер версии схемы.
Расширение имени файла - xsd.
XML схема файла обмена приводится отдельным файлом.
4. Логическая модель файла обмена представлена в виде диаграммы структуры файла обмена на рисунке 1 настоящего формата. Элементами логической модели файла обмена являются элементы и атрибуты XML файла. Перечень структурных элементов логической модели файла обмена и сведения о них приведены в таблицах 4.1 - 4.10 настоящего формата.
Для каждого структурного элемента логической модели файла обмена приводятся следующие сведения: наименование элемента. Приводится полное наименование элемента. В строке таблицы могут быть описаны несколько элементов, наименования которых разделены символом "|". Такая форма записи применяется при наличии в файле обмена только одного элемента из описанных в этой строке;
сокращенное наименование (код) элемента. Приводится сокращенное наименование элемента. Синтаксис сокращенного наименования должен удовлетворять спецификации XML;
признак типа элемента. Может принимать следующие значения: "С" - сложный элемент логической модели (содержит вложенные элементы), "П" - простой элемент логической модели, реализованный в виде элемента XML файла, "А" - простой элемент логической модели, реализованный в виде атрибута элемента XML файла. Простой элемент логической модели не содержит вложенные элементы;
формат элемента. Формат элемента представляется следующими условными обозначениями: Т - символьная строка; N - числовое значение (целое или дробное).
Формат символьной строки указывается в виде T(n-k) или Т(=k), где: n - минимальное количество знаков, k - максимальное количество знаков, символ "- " - разделитель, символ "=" означает фиксированное количество знаков в строке. В случае, если минимальное количество знаков равно 0, формат имеет вид Т(0-k). В случае, если максимальное количество знаков не ограничено, формат имеет вид Т(n-).
Формат числового значения указывается в виде N(m.k), где: m - максимальное количество знаков в числе, включая целую и дробную часть числа без разделяющей десятичной точки и знака (для отрицательного числа), k - максимальное число знаков дробной части числа. Если число знаков дробной части числа равно 0 (то есть число целое), то формат числового значения имеет вид N(m).
Для простых элементов, являющихся базовыми в XML, например, элемент с типом "date", поле "Формат элемента" не заполняется. Для таких элементов в поле "Дополнительная информация" указывается тип базового элемента;
признак обязательности элемента определяет обязательность наличия элемента (совокупности наименования элемента и его значения) в файле обмена. Признак обязательности элемента может принимать следующие значения: "О" - наличие элемента в файле обмена обязательно; "Н" - наличие элемента в файле обмена необязательно, то есть элемент может отсутствовать. Если элемент принимает ограниченный перечень значений (по классификатору, кодовому словарю и тому подобному), то признак обязательности элемента дополняется символом "К". Например, "ОК". В случае, если количество реализаций элемента может быть более одной, то признак обязательности элемента дополняется символом "М". Например, "НМ" или "ОКМ".
К вышеперечисленным признакам обязательности элемента может добавляться значение "У" в случае описания в XML схеме условий, предъявляемых к элементу в файле обмена, описанных в графе "Дополнительная информация". Например, "НУ" или "ОКУ";
дополнительная информация содержит, при необходимости, требования к элементу файла обмена, не указанные ранее. Для сложных элементов указывается ссылка на таблицу, в которой описывается состав данного элемента. Для элементов, принимающих ограниченный перечень значений из классификатора (кодового словаря и тому подобного), указывается соответствующее наименование классификатора (кодового словаря и тому подобного) или приводится перечень возможных значений. Для классификатора (кодового словаря и тому подобного) может указываться ссылка на его местонахождение. Для элементов, использующих пользовательский тип данных, указывается наименование типового элемента.

Рисунок 1. Диаграмма структуры файла обмена
Таблица 4.1
Файл обмена (Файл)
| Наименование -элемента | Сокращенное наименование (код) элемента | Признак типа элемента | Формат элемента | Признак обязательности элемента | Дополнительная информация |
| Идентификатор файла | ИдФайл | А | Т(1-255) | ОУ | Содержит (повторяет) имя сформированного файла (без расширения) |
| Версия программы, с помощью которой сформирован файл | ВерсПрог | А | Т(1-40) | О | |
| Версия формата | ВерсФорм | А | Т(1-5) | О | Принимает значение: 5.01 |
| Состав и структура документа | Документ | С | | О | Состав элемента представлен в таблице 4.2 |
Таблица 4.2
Состав и структура документа (Документ)
| Наименование элемента | Сокращенное наименование (код) элемента | Признак типа элемента | Формат элемента | Признак обязательности элемента | Дополнительная информация |
| Код формы документа по КНД | КНД | А | Т(=7) | ОК | Типовой элемент <КНДТип>. Принимает значение: 1125310 |
| Дата формирования документа | ДатаДок | А | Т(=10) | О | Типовой элемент <ДатаТип>. Дата в формате ДД.ММ.ГГГГ |
| Код налогового органа | КодНО | А | Т(=4) | ОК | Типовой элемент <СОНОТип> |
| Период налогового мониторинга | ГодНМ | А | | О | Типовой элемент <xs:gYear>. Год в формате ГГГГ |
| Код периода документа | Период | А | Т(=2) | ОК | Принимает значение: 21 - первый квартал | 31 - полугодие | 33 - девять месяцев | 30 - год проведения налогового мониторинга |
| Порядковый номер редакции | НомерРед | А | N(2) | О | Указывается последовательная нумерация редакции документа. При представлении первичного документа указывается "0", в последующем (уточненном) документе указывается следующий номер редакции "1", "2" и т.д. |
| Сведения о налогоплательщике | СвНП | С | | О | Состав элемента представлен в таблице 4.3 |
| Сведения о лице, подписавшем документ | Подписант | С | | О | Состав элемента представлен в таблице 4.5 |
| Информация о рисках по отдельным сделкам и операциям | ИнфРиск | С | | ОМ | Состав элемента представлен в таблице 4.7 |
Таблица 4.3
Сведения о налогоплательщике (СвНП)
| Наименование элемента | Сокращенное наименование (код) элемента | Признак типа элемента | Формат элемента | Признак обязательности элемента | Дополнительная информация |
| Сведения об организации - налогоплательщике | НПЮЛ | С | | О | Состав элемента представлен в таблице 4.4 |
Таблица 4.4
Сведения об организации - налогоплательщике (НПЮЛ)
| Наименование элемента | Сокращенное наименование (код) элемента | Признак типа элемента | Формат элемента | Признак обязательности элемента | Дополнительная информация |
| Наименование организации - налогоплательщика (плательщика сбора, плательщика страховых взносов, налогового агента) | НаимОрг | А | Т(1-1000) | О | |
| ИНН организации | ИННЮЛ | А | Т(=10) | О | Типовой элемент <ИННЮЛТип> |
| КПП | КПП | А | Т(=9) | О | Типовой элемент <КППТип> |
Таблица 4.5
Сведения о лице, подписавшем документ (Подписант)
| Наименование элемента | Сокращенное наименование (код) элемента | Признак типа элемента | Формат элемента | Признак обязательности элемента | Дополнительная информация |
| Признак лица, подписавшего документ | ПрПодп | А | Т(=1) | ОК | Принимает значение: 1 - налогоплательщик | 2 - уполномоченный представитель |
| Должность | Долж | А | Т(1-255) | О | |
| Фамилия, имя, отчество руководителя организации (представителя организации) | ФИО | С | | О | Типовой элемент <ФИОТип>. Состав элемента представлен в таблице 4.10 |
| Сведения о представителе организации | СвПред | С | | НУ | Состав элемента представлен в таблице 4.6. Элемент обязателен при <ПрПодп >= 2 |
Таблица 4.6
Сведения о представителе организации (СвПред)
| Наименование элемента | Сокращенное наименование (код) элемента | Признак типа элемента | Формат элемента | Признак обязательности элемента | Дополнительная информация |
| Наименование и реквизиты документа, подтверждающего полномочия представителя организации | НаимДок | А | Т(1-120) | О | |
Таблица 4.7
Информация о рисках по отдельным сделкам и операциям (ИнфРиск)
| Наименование элемента | Сокращенное наименование (код) элемента | Признак типа элемента | Формат элемента | Признак обязательности элемента | Дополнительная информация |
| Код риска организации | КодРиск | А | Т(1-50) | О | |
| Наименование риска организации | НаимРиск | А | Т(1-1000) | О | |
| Сведения о сделках (операциях) и контрагентах | СвСдКонтр | С | | ОМ | Состав элемента представлен в таблице 4.8 |
Таблица 4.8
Сведения о сделках (операциях) и контрагентах (СвСдКонтр)
| Наименование элемента | Сокращенное наименование (код) элемента | Признак типа элемента | Формат элемента | Признак обязательности элемента | Дополнительная информация |
| Вид сделки (операции) | ВидСделки | А | Т(=2) | О | Принимает значение в соответствии с приложением N 23 "Перечень видов сделок (операций)" к настоящим Требованиям, а именно от 01 до 24 |
| Текст для поля "Иное" | Иное | А | Т(1-255) | Н | Элемент обязателен при <ВидСделки> = 24 |
| Сведения о контрагентах | СвКонтр | С | | НМ | Состав элемента представлен в таблице 4.9 |
Таблица 4.9
Сведения о контрагентах (СвКонтр)
| Наименование элемента | Сокращенное наименование (код) элемента | Признак типа элемента | Формат элемента | Признак обязательности элемента | Дополнительная информация |
| Налоговый резидент Российской Федерации | РезРФ | А | Т(=1) | ОК | Принимает значение: 0 - нерезидент | 1 - резидент |
| Наименование (фамилия, имя, отчество) контрагента (в русской транскрипции) | НаимОрг | А | Т(1-1000) | О | |
| Наименование контрагента (в латинской транскрипции) | НаимОргЛат | А | Т(1-1000) | НУ | Элемент обязателен при <РезРФ> = 0 |
| Регистрационный номер в стране регистрации (инкорпорации) | РегНом | А | Т(1-100) | НУ | Элемент обязателен при <РезРФ> = 0 |
| Код страны регистрации (инкорпорации) | КодРег | А | Т(=3) | НКУ | Типовой элемент <ОКСМТип>. Принимает значение в соответствии с Общероссийским классификатором стран мира. Элемент обязателен при <РезРФ> = 0 |
| КПП контрагента | КПП | А | Т(=9) | НУ | Типовой элемент <КППТип>. Элемент обязателен при <РезРФ> = 1 |
| Признак взаимозависимости | ПрВз | А | Т(=1) | НК | Принимает значение: 1 - да | 2 - нет |
| Номер договора | НомДог | А | Т(1-20) | Н | |
| Дата договора | ДатаДог | А | Т(=10) | Н | Типовой элемент <ДатаТип>. Дата в формате ДД.ММ.ГГГГ |
| Сумма сделки, операции (при наличии), (тысяч рублей) | СумСдел | А | N(17) | Н | |
| ИНН контрагента - юридического лица | | ИННЮЛ | П | Т(=10) | НУ | Типовой элемент <ИННЮЛТип> |
| ИНН контрагента - физического лица | ИННФЛ | П | Т(=12) | НУ | Типовой элемент <ИННФЛТип> При <РезРФ> = 1 обязателен один из элементов: <ИННЮЛ> или <ИННФЛ> |
Таблица 4.10
Фамилия, имя, отчество (ФИОТип)
| Наименование элемента | Сокращенное наименование (код) элемента | Признак типа элемента | Формат элемента | Признак обязательности элемента | Дополнительная информация |
| Фамилия | Фамилия | А | Т(1-60) | О | |
| Имя | Имя | А | Т(1-60) | О | |
| Отчество | Отчество | А | Т(1-60) | н | |
Приложение N 5
к Требованиям к организации
системы внутреннего контроля,
утвержденным приказом
от 25.05.2021 N ЕД-7-23/518@
Форма по КНД 1125309
| В | |
| | | (наименование налогового органа) |
| | | | | | | | | | | | | | | | | | | | | | | | | | Код налогового органа | | | | | | |
| | | | | | | | | | | | | | | | | | | | | | | | | | | Период налогового мониторинга | | | | | | |
| | | | | | | | | | | | | | | | | | | | | | | | | | | Код периода документа <1> | | | | | | |
| | | | | | | | | | | | | | | | | | | | | | | | | | | Порядковый номер редакции <2> | | | | | | |
КОНТРОЛЬНЫЕ ПРОЦЕДУРЫ ОРГАНИЗАЦИИ, ОСУЩЕСТВЛЯЕМЫЕ В ЦЕЛЯХ НАЛОГОВОГО МОНИТОРИНГА
|
| (полное и сокращенное наименование организации - налогоплательщика (плательщика сбора, плательщика страховых взносов, налогового агента)) |
| N п/п | Контрольная процедура | Вид контрольной процедуры (1 - предупреждающая, 2 - выявляющая) | Частота проведения (1 - ежедневно, 2 - ежемесячно, 3 - ежеквартально, 4 - ежегодно, 5 - при записи информации, 0 - по запросу) | Порядок проведения контрольной процедуры |
| Уровень контроля (1 - в отношении всех объектов, 2 - в отношении выбранных по критериям объектов) | Способ проведения (1 - ручной/ 2-ИТ - зависимый/ 3 - автоматический) | Информационная система | Подразделение, ответственное за выполнение контрольной процедуры | Документы, подтверждающие результаты выполнения контрольной процедуры (1 - наличие, 0 - отсутствие) | Автоматическая запись результатов выполнения контрольной процедуры в информационной системе (1 - наличие, 0 - отсутствие) |
| код | наименование | описание | код | наименование |
| 1 | 2 | 3 | 4 | 5 | 6 | 7 | 8 | 9 | 10 | И | 12 | 13 |
| 1 | | | | | | | | | | | | |
|
| (должность, Ф.И.О. <4> руководителя организации (представителя организации)) |
| |
| (наименование и реквизиты документа, подтверждающего полномочия представителя организации) |
<1> Указывается код периода документа: при первичном представлении в год, предшествующий году проведения налогового мониторинга указывается код периода "29", далее указывается код периода, за который представляется информация: "30" - при представлении информации на начало года проведения налогового мониторинга, "21" - первый квартал, "31" - полугодие, "33" - девять месяцев.
<2> Указывается порядковый номер редакции, при представлении первичного документа - "00", в последующем (уточненном) документе - указывается порядковый номер редакции - "01", "02" и т.д.
<3> Указывается КПП, присвоенный организации при постановке на учет в налоговом органе по месту ее нахождения. Для организации, отнесенной в соответствии со статьей 83 Налогового кодекса Российской Федерации к категории крупнейших налогоплательщиков, указывается КПП, присвоенный при постановке на учет в налоговом органе в качестве крупнейшего налогоплательщика.
<4> Отчество указывается при наличии.
Приложение N 6
к Требованиям к организации
системы внутреннего контроля,
утвержденным приказом
от 25.05.2021 N ЕД-7-23/518@
ФОРМАТ ПРЕДСТАВЛЕНИЯ КОНТРОЛЬНЫХ ПРОЦЕДУР ОРГАНИЗАЦИИ, ОСУЩЕСТВЛЯЕМЫХ В ЦЕЛЯХ НАЛОГОВОГО МОНИТОРИНГА, В ЭЛЕКТРОННОЙ ФОРМЕ
I. ОБЩИЕ ПОЛОЖЕНИЯ
1. Настоящий формат описывает требования к XML файлам (далее - файл обмена) передачи в налоговые органы в электронной форме информации о контрольных процедурах организации, осуществляемых в целях налогового мониторинга.
2. Номер версии настоящего формата 5.02, часть 419.
II. ОПИСАНИЕ ФАЙЛА ОБМЕНА
3. Имя файла обмена должно иметь следующий вид:
R_T_A_K_O_GGGGMMDD_N, где:
R_T - префикс, принимающий значение ON_KPNALMON;
А_К - идентификатор получателя информации, где: А - идентификатор получателя, которому направляется файл обмена, К - идентификатор конечного получателя, для которого предназначена информация из данного файла обмена. Передача файла от отправителя к конечному получателю (К) может осуществляться в несколько этапов через другие налоговые органы, осуществляющие передачу файла на промежуточных этапах, которые обозначаются идентификатором А. В случае передачи файла от отправителя к конечному получателю при отсутствии налоговых органов, осуществляющих передачу на промежуточных этапах, значения идентификаторов А и К совпадают. Каждый из идентификаторов (А и К) имеет вид для налоговых органов - четырехразрядный код налогового органа;
О - идентификатор отправителя информации, имеет вид:
для организаций - девятнадцатиразрядный код (идентификационный номер налогоплательщика (далее - ИНН) и код причины постановки на учет (далее - КПП) организации (обособленного подразделения);
GGGG - год формирования передаваемого файла, ММ - месяц, DD - день;
N - идентификационный номер файла (длина - от 1 до 36 знаков. Идентификационный номер файла должен обеспечивать уникальность файла).
Расширение имени файла - xml. Расширение имени файла может указываться как строчными, так и прописными буквами.
Параметры первой строки файла обмена
Первая строка XML файла должна иметь следующий вид:
<?xml version ="1.0" encoding -"windows-1251"?>
Имя файла, содержащего XML схему файла обмена, должно иметь следующий вид:
ON_KPNALMON_1_419_00_05_01_хх, где хх - номер версии схемы. Расширение имени файла - xsd.
XML схема файла обмена приводится отдельным файлом.
4. Логическая модель файла обмена представлена в виде диаграммы структуры файла обмена на рисунке 1 настоящего формата. Элементами логической модели файла обмена являются элементы и атрибуты XML файла. Перечень структурных элементов логической модели файла обмена и сведения о них приведены в таблицах 4.1 - 4.9 настоящего формата.
Для каждого структурного элемента логической модели файла обмена приводятся следующие сведения:
наименование элемента. Приводится полное наименование элемента. В строке таблицы могут быть описаны несколько элементов, наименования которых разделены символом "|". Такая форма записи применяется при наличии в файле обмена только одного элемента из описанных в этой строке;
сокращенное наименование (код) элемента. Приводится сокращенное наименование элемента. Синтаксис сокращенного наименования должен удовлетворять спецификации XML;
признак типа элемента. Может принимать следующие значения: "С" - сложный элемент логической модели (содержит вложенные элементы), "П" - простой элемент логической модели, реализованный в виде элемента XML файла, "А" - простой элемент логической модели, реализованный в виде атрибута элемента XML файла. Простой элемент логической модели не содержит вложенные элементы;
формат элемента. Формат элемента представляется следующими условными обозначениями: Т - символьная строка; N - числовое значение (целое или дробное).
Формат символьной строки указывается в виде T(n-k) или Т(=k), где: n - минимальное количество знаков, k - максимальное количество знаков, символ "-" - разделитель, символ "=" означает фиксированное количество знаков в строке. В случае, если минимальное количество знаков равно 0, формат имеет вид Т(0-k). В случае, если максимальное количество знаков не ограничено, формат имеет вид Т(n-).
Формат числового значения указывается в виде N(m.k), где: m - максимальное количество знаков в числе, включая целую и дробную часть числа без разделяющей десятичной точки и знака (для отрицательного числа), k - максимальное число знаков дробной части числа. Если число знаков дробной части числа равно 0 (то есть число целое), то формат числового значения имеет вид N(m).
Для простых элементов, являющихся базовыми в XML, например, элемент с типом "date", поле "Формат элемента" не заполняется. Для таких элементов в поле "Дополнительная информация" указывается тип базового элемента;
признак обязательности элемента определяет обязательность наличия элемента (совокупности наименования элемента и его значения) в файле обмена. Признак обязательности элемента может принимать следующие значения: "О" - наличие элемента в файле обмена обязательно; "Н" - наличие элемента в файле обмена необязательно, то есть элемент может отсутствовать. Если элемент принимает ограниченный перечень значений (по классификатору, кодовому словарю и тому подобному), то признак обязательности элемента дополняется символом "К". Например, "ОК". В случае, если количество реализаций элемента может быть более одной, то признак обязательности элемента дополняется символом "М". Например, "НМ" или "ОКМ".
К вышеперечисленным признакам обязательности элемента может добавляться значение "У" в случае описания в XML схеме условий, предъявляемых к элементу в файле обмена, описанных в графе "Дополнительная информация". Например, "НУ" или "ОКУ";
дополнительная информация содержит, при необходимости, требования к элементу файла обмена, не указанные ранее. Для сложных элементов указывается ссылка на таблицу, в которой описывается состав данного элемента. Для элементов, принимающих ограниченный перечень значений из классификатора (кодового словаря и тому подобного), указывается соответствующее наименование классификатора (кодового словаря и тому подобного) или приводится перечень возможных значений. Для классификатора (кодового словаря и тому подобного) может указываться ссылка на его местонахождение. Для элементов, использующих пользовательский тип данных, указывается наименование типового элемента.

Рисунок 1. Диаграмма структуры файла обмена
Таблица 4.1
Файл обмена (Файл)
| Наименование элемента | Сокращенное наименование (код) элемента | Признак типа элемента | Формат элемента | Признак обязательности элемента | Дополнительная информация |
| Идентификатор файла | ИдФайл | А | Т(1-255) | ОУ | Содержит (повторяет) имя сформированного файла (без расширения) |
| Версия программы, с помощью которой сформирован файл | ВерсПрог | А | Т(1-40) | О | |
| Версия формата | ВерсФорм | А | Т(1-5) | О | Принимает значение: 5.02 |
| Состав и структура документа | Документ | С | | О | Состав элемента представлен в таблице 4.2 |
Таблица 4.2
Состав и структура документа (Документ)
| Наименование элемента | Сокращенное наименование (код) элемента | Признак типа элемента | Формат элемента | Признак обязательности элемента | Дополнительная информация |
| Код формы документа по КНД | КНД | А | Т(=7) | ОК | Типовой элемент <КНДТип>. Принимает значение: 1125309 |
| Дата формирования документа | ДатаДок | А | Т(=10) | О | Типовой элемент <ДатаТип>. Дата в формате ДД.ММ.ГГГГ |
| Код налогового органа | КодНО | А | Т(=4) | ОК | Типовой элемент <СОНОТип> |
| Период налогового мониторинга | ГодНМ | А | | О | Типовой элемент <xs:gYear>. Год в формате ГГГГ |
| Код периода документа | Период | А | Т(=2) | ОК | Принимает значение: 21 - первый квартал | 31 - полугодие | 33 - девять месяцев | 29 - год (планируемый год проведения налогового мониторинга) | 30 - год проведения налогового мониторинга |
| Порядковый номер редакции | НомерРед | А | N(2) | О | Указывается последовательная нумерация редакции документа. При представлении первичного документа указывается "0", в последующем (уточненном) документе указывается следующий номер редакции "1", "2" и т.д. |
| Сведения о налогоплательщике | СвНП | С | | О | Состав элемента представлен в таблице 4.3 |
| Сведения о лице, подписавшем документ | Подписант | С | | О | Состав элемента представлен в таблице 4.5 |
| Контрольные процедуры организации, осуществляемые в целях налогового мониторинга | КонтрПроцНМ | С | | ОМ | Состав элемента представлен в таблице 4.7 |
Таблица 4.3
Сведения о налогоплательщике (СвНП)
| Наименование элемента | Сокращенное наименование (код) элемента | Признак типа элемента | Формат элемента | Признак обязательности элемента | Дополнительная информация |
| Сведения об организации - налогоплательщике | НПЮЛ | С | | О | Состав элемента представлен в таблице 4.4 |
Таблица 4.4
Сведения об организации - налогоплательщике (НПЮЛ)
| Наименование элемента | Сокращенное наименование (код) элемента | Признак типа элемента | Формат элемента | Признак обязательности элемента | Дополнительная информация |
| Наименование организации - налогоплательщика (плательщика сбора, плательщика страховых взносов, налогового агента) | НаимОрг | А | Т(1-1000) | О | |
| ИНН организации | ИННЮЛ | А | Т(=10) | О | Типовой элемент <ИННЮЛТип> |
| КПП | КПП | А | Т(=9) | О | Типовой элемент <КППТип> |
Таблица 4.5
Сведения о лице, подписавшем документ (Подписант)
| Наименование элемента | Сокращенное наименование (код) элемента | Признак типа элемента | Формат элемента | Признак обязательности элемента | Дополнительная информация |
| Признак лица, подписавшего документ | ПрПодп | А | Т(=1) | ОК | Принимает значение: 1 - налогоплательщик | 2 - уполномоченный представитель |
| Должность | Долж | А | Т(1-255) | О | |
| Фамилия, имя, отчество руководителя организации (представителя организации) | ФИО | С | | О | Типовой элемент <ФИОТип>. Состав элемента представлен в таблице 4.9 |
| Сведения о представителе организации | СвПред | С | | НУ | Состав элемента представлен в таблице 4.6. Элемент обязателен при <ПрПодп> = 2 |
Таблица 4.6
Сведения о представителе организации (СвПред)
| Наименование элемента | Сокращенное наименование (код) элемента | Признак типа элемента | Формат элемента | Признак обязательности элемента | Дополнительная информации |
| Наименование и реквизиты документа, подтверждающего полномочия представителя организации | НаимДок | А | Т(1-120) | О | |
Таблица 4.7
Контрольные процедуры организации, осуществляемые в целях налогового мониторинга (КонтрПроцНМ)
| Наименование элемента | Сокращенное наименование (код) элемента | Признак типа элемента | Формат элемента | Признак обязательности элемента | Дополнительная информация |
| Код контрольной процедуры организации | КодКП | А | Т(1-50) | О | |
| Наименование контрольной процедуры организации | НаимКП | А | Т(1-1000) | О | |
| Описание контрольной процедуры | ОписКП | А | Т(1-2000) | О | |
| Частота проведения | ЧастотПров | А | Т(=1) | ОК | Принимает значение: 1 - ежедневно | 2 - ежемесячно | 3 - ежеквартально | 4 - ежегодно | 5 - при записи информации | 0 - по запросу |
| Вид контрольной процедуры | ВидКонтрол | А | Т(=1) | ОК | Принимает значение: 1 - предупреждающая | 2 - выявляющая |
| Уровень контроля | УровКонтр | А | Т(=1) | ОК | Принимает значение: 1 - в отношении всех объектов | 2 - в отношении выбранных по критериям объектов |
| Способ проведения контрольной процедуры организации | СпособПров | А | Т(=1) | ОК | Принимает значение: 1 - ручной | 2 - ИТ-зависимый | 3 - автоматический |
| Подразделение, ответственное за выполнение контрольной процедуры | ОтвПодр | А | Т(1-1000) | О | |
| Документы, подтверждающие результаты выполнения контрольной процедуры | ДокПодКП | А | Т(=1) | ОК | Принимает значение: 0 - отсутствие | 1 - наличие |
| Автоматическая запись результатов выполнения контрольной процедуры в информационной системе | АвтЗапВыпКП | А | Т(=1) | ОК | Принимает значение: 0 - отсутствие | 1 - наличие |
| Сведения об информационной системе, в которой выполняется контрольная процедура | СвИнфСист | С | | НМУ | Состав элемента представлен в таблице 4.8. Элемент обязателен при <СпособПров> = 2 | 3 |
Таблица 4.8
Сведения об информационной системе, в которой выполняется контрольная процедура (СвИнфСист)
| Наименование элемента | Сокращенное наименование (код) элемента | Признак типа элемента | Формат элемента | Признак обязательности элемента | Дополнительная информация |
| Признак представления налоговому органу доступа к информационной системе организации | ПризДоступИС | А | Т(=1) | ОК | Принимает значение: 1 - наличие | 0 - отсутствие |
| Вид информационной системы организации | ВидИСОрг | А | Т(=2) | ОК | Принимает значение: 01 - система планирования производства | 02 - система бухгалтерского и налогового учета | 03 - система формирования налоговой отчетности | 04 - система представления отчетности в налоговый орган | 05 - система представления отчетности в налоговый орган по телекоммуникационным каналам связи через оператора электронного документооборота | 06 - система обмена электронными первичными документами | 07 - система хранения электронных документов (электронных образов документов) | 08 - система управления рисками организации | 09 - система внутреннего контроля организации | 00 - прочие информационные системы |
| Признак наличия в информационной системе персональных данных | ПризНалПД | А | Т(=1) | ОК | Принимает значение: 1 - наличие | 0 - отсутствие |
| Признак наличия и обработки в информационной системе данных других организаций в том числе организаций, входящих в состав консолидированной группы налогоплательщиков | ПризНалДанДр | А | Т(=1) | ОК | Принимает значение: 1 - наличие | 0 - отсутствие |
| ИНН организации, к информационной системе которой предоставляется доступ налоговому органу | ИННЮЛ | А | Т(=10) | О | Типовой элемент <ИННЮЛТип> |
| Порядковый номер информационной системы организации | НомерИС | А | N(3) | О | |
| Наименование информационной системы | НаимИС | А | Т(1-500) | О | |
Таблица 4.9
Фамилия, имя, отчество (ФИОТип)
| Наименование элемента | Сокращенное наименование (код) элемента | Признак типа элемента | Формат элемента | Признак обязательности элемента | Дополнительная информация |
| Фамилия | Фамилия | А | Т(1-60) | О | |
| Имя | Имя | А | Т(1-60) | О | |
| Отчество | Отчество | А | Т(1-60) | Н | |
Приложение N 7
к Требованиям к организации
системы внутреннего контроля,
утвержденным приказом
от 25.05.2021 N ЕД-7-23/518@
Форма по КНД 1125311
| В | |
| | | (наименование налогового органа) |
| | | | | | | | | | | | | | | | | | | | | | | | | | Код налогового органа | | | | | | |
| | | | | | | | | | | | | | | | | | | | | | | | | | | Период налогового мониторинга | | | | | | |
| | | | | | | | | | | | | | | | | | | | | | | | | | | Код периода документа <1> | | | | | | |
| | | | | | | | | | | | | | | | | | | | | | | | | | | Порядковый номер редакции <2> | | | | | | |
МАТРИЦА РИСКОВ И КОНТРОЛЬНЫХ ПРОЦЕДУР ОРГАНИЗАЦИИ
|
| (полное и сокращенное наименование организации - налогоплательщика (плательщика сбора, плательщика страховых взносов, налогового агента)) |
| N п/п | Код риска | Наименование риска | Код контрольной процедуры | Наименование контрольной процедуры |
| 1 | 2 | 3 | 4 | 5 |
| | | | | |
| | | | | |
| | | | | |
|
| (должность, Ф.И.О. <4> руководителя организации (представителя организации)) |
| |
| (наименование и реквизиты документа, подтверждающего полномочия представителя организации) |
<1> Указывается код периода документа, за который представляется информация: "30" - при представлении информации на начало года проведения налогового мониторинга, "21" - первый квартал, "31" - полугодие, "33" - девять месяцев.
<2> Указывается порядковый номер редакции, при представлении первичного документа - "00", в последующем (уточненном) документе - указывается порядковый номер редакции - "01", "02" и т.д.
<3> Указывается КПП, присвоенный организации при постановке на учет в налоговом органе по месту ее нахождения. Для организации, отнесенной в соответствии со статьей 83 Налогового кодекса Российской Федерации (далее - НК РФ) к категории крупнейших налогоплательщиков, указывается КПП, присвоенный при постановке на учет в налоговом органе в качестве крупнейшего налогоплательщика.
<4> Отчество указывается при наличии.
Приложение N 8
к Требованиям к организации
системы внутреннего контроля,
утвержденным приказом
от 25.05.2021 N ЕД-7-23/518@
ФОРМАТ ПРЕДСТАВЛЕНИЯ МАТРИЦЫ РИСКОВ И КОНТРОЛЬНЫХ ПРОЦЕДУР ОРГАНИЗАЦИИ В ЭЛЕКТРОННОЙ ФОРМЕ
I. ОБЩИЕ ПОЛОЖЕНИЯ
1. Настоящий формат описывает требования к XML файлам (далее - файл обмена) передачи в налоговые органы в электронной форме матрицы рисков и контрольных процедур организации
2. Номер версии настоящего формата 5.01, часть 420.
II. ОПИСАНИЕ ФАЙЛА ОБМЕНА
3. Имя файла обмена должно иметь следующий вид:
R_T_A_K_O_GGGGMMDD_N, где:
R_T - префикс, принимающий значение ON_MRKPNALMON;
А_К - идентификатор получателя информации, где: А - идентификатор получателя, которому направляется файл обмена, К - идентификатор конечного получателя, для которого предназначена информация из данного файла обмена. Передача файла от отправителя к конечному получателю (К) может осуществляться в несколько этапов через другие налоговые органы, осуществляющие передачу файла на промежуточных этапах, которые обозначаются идентификатором А. В случае передачи файла от отправителя к конечному получателю при отсутствии налоговых органов, осуществляющих передачу на промежуточных этапах, значения идентификаторов А и К совпадают. Каждый из идентификаторов (А и К) имеет вид для налоговых органов - четырехразрядный код налогового органа;
О - идентификатор отправителя информации, имеет вид:
для организаций - девятнадцатиразрядный код (идентификационный номер налогоплательщика (далее - ИНН) и код причины постановки на учет (далее - КПП) организации (обособленного подразделения);
GGGG - год формирования передаваемого файла, ММ - месяц, DD - день;
N - идентификационный номер файла (длина - от 1 до 36 знаков. Идентификационный номер файла должен обеспечивать уникальность файла).
Расширение имени файла - xml. Расширение имени файла может указываться как строчными, так и прописными буквами.
Параметры первой строки файла обмена
Первая строка XML файла должна иметь следующий вид:
<?xml version ="1.0" encoding ="windows-1251"?>
Имя файла, содержащего XML схему файла обмена, должно иметь следующий вид:
ON_MRKPNALMON_1_420_00_05_01_xx, где хх - номер версии схемы. Расширение имени файла - xsd.
XML схема файла обмена приводится отдельным файлом.
4. Логическая модель файла обмена представлена в виде диаграммы структуры файла обмена на рисунке 1 настоящего формата. Элементами логической модели файла обмена являются элементы и атрибуты XML файла. Перечень структурных элементов логической модели файла обмена и сведения о них приведены в таблицах 4.1 - 4.8 настоящего формата.
Для каждого структурного элемента логической модели файла обмена приводятся следующие сведения:
наименование элемента. Приводится полное наименование элемента. В строке таблицы могут быть описаны несколько элементов, наименования которых разделены символом "|". Такая форма записи применяется при наличии в файле обмена только одного элемента из описанных в этой строке;
сокращенное наименование (код) элемента. Приводится сокращенное наименование элемента. Синтаксис сокращенного наименования должен удовлетворять спецификации XML;
признак типа элемента. Может принимать следующие значения: "С" - сложный элемент логической модели (содержит вложенные элементы), "П" - простой элемент логической модели, реализованный в виде элемента XML файла, "А" - простой элемент логической модели, реализованный в виде атрибута элемента XML файла. Простой элемент логической модели не содержит вложенные элементы;
формат элемента. Формат элемента представляется следующими условными обозначениями: Т - символьная строка; N - числовое значение (целое или дробное).
Формат символьной строки указывается в виде T(n-k) или Т(=k), где: n - минимальное количество знаков, k - максимальное количество знаков, символ "- " - разделитель, символ "=" означает фиксированное количество знаков в строке. В случае, если минимальное количество знаков равно 0, формат имеет вид Т(0-k). В случае, если максимальное количество знаков не ограничено, формат имеет вид Т(n-).
Формат числового значения указывается в виде N(m.k), где: m - максимальное количество знаков в числе, включая целую и дробную часть числа без разделяющей десятичной точки и знака (для отрицательного числа), k - максимальное число знаков дробной части числа. Если число знаков дробной части числа равно 0 (то есть число целое), то формат числового значения имеет вид N(m).
Для простых элементов, являющихся базовыми в XML, например, элемент с типом "date", поле "Формат элемента" не заполняется. Для таких элементов в поле "Дополнительная информация" указывается тип базового элемента;
признак обязательности элемента определяет обязательность наличия элемента (совокупности наименования элемента и его значения) в файле обмена. Признак обязательности элемента может принимать следующие значения; "О" - наличие элемента в файле обмена обязательно; "Н" - наличие элемента в файле обмена необязательно, то есть элемент может отсутствовать. Если элемент принимает ограниченный перечень значений (по классификатору, кодовому словарю и тому подобному), то признак обязательности элемента дополняется символом "К". Например, "ОК". В случае, если количество реализаций элемента может быть более одной, то признак обязательности элемента дополняется символом "М". Например, "НМ" или "ОКМ".
К вышеперечисленным признакам обязательности элемента может добавляться значение "У" в случае описания в XML схеме условий, предъявляемых к элементу в файле обмена, описанных в графе "Дополнительная информация". Например, "НУ" или "ОКУ";
дополнительная информация содержит, при необходимости, требования к элементу файла обмена, не указанные ранее. Для сложных элементов указывается ссылка на таблицу, в которой описывается состав данного элемента. Для элементов, принимающих ограниченный перечень значений из классификатора (кодового словаря и тому подобного), указывается соответствующее наименование классификатора (кодового словаря и тому подобного) или приводится перечень возможных значений. Для классификатора (кодового словаря и тому подобного) может указываться ссылка на его местонахождение. Для элементов, использующих пользовательский тип данных, указывается наименование типового элемента.

Рисунок 1. Диаграмма структуры файла обмена
Таблица 4.1
Файл обмена (Файл)
| Наименование элемента | Сокращенное наименование (код) элемента | Признак типа элемента | Формат элемента | Признак обязательности элемента | Дополнительная информация |
| Идентификатор файла | ИдФайл | А | Т(1-255) | ОУ | Содержит (повторяет) имя сформированного файла (без расширения) |
| Версия программы, с помощью которой сформирован файл | ВерсПрог | А | Т(1-40) | О | |
| Версия формата | ВерсФорм | А | Т(1-5) | О | Принимает значение: 5.01 |
| Состав и структура документа | Документ | С | | О | Состав элемента представлен в таблице 4.2 |
Таблица 4.2
Состав и структура документа (Документ)
| Наименование элемента | Сокращенное наименование (код) элемента | Признак типа элемента | Формат элемента | Признак обязательности элемента | Дополнительная информация |
| Код формы документа по КНД | КНД | А | Т(=7) | ОК | Типовой элемент <КНДТип>. Принимает значение: 1125311 |
| Дата формирования документа | ДатаДок | А | Т(=10) | О | Типовой элемент <ДатаТип>. Дата в формате ДД.ММ.ГГГГ |
| Код налогового органа | КодНО | А | Т(=4) | ОК | Типовой элемент <СОНОТип> |
| Период налогового мониторинга | ГодНМ | А | | О | Типовой элемент <xs:gYear>. Год в формате ГГГГ |
| Код периода документа | Период | А | Т(=2) | ОК | Принимает значение: 21 - первый квартал | 31 - полугодие | 33 - девять месяцев | 30 - год проведения налогового мониторинга |
| Порядковый номер редакции | НомерРед | А | N(2) | О | Указывается последовательная нумерация редакции документа. При представлении первичного документа указывается "0", в последующем (уточненном) документе указывается следующий номер редакции "- 1", "-2" и т.д. |
| Сведения о налогоплательщике | СвНП | С | | О | Состав элемента представлен в таблице 4.3 |
| Сведения о лице, подписавшем документ | Подписант | С | | О | Состав элемента представлен в таблице 4.5 |
| Матрица рисков и контрольных процедур организации | МатрицРискКП | С | | ОМ | Состав элемента представлен в таблице 4.7 |
Таблица 4.3
Сведения о налогоплательщике (СвНП)
| Наименование элемента | Сокращенное наименование (код) элемента | Признак типа элемента | Формат элемента | Признак обязательности элемента | Дополнительная информация |
| Сведения об организации - налогоплательщике | НПЮЛ | С | | О | Состав элемента представлен в таблице 4.4 |
Таблица 4.4
Сведения об организации - налогоплательщике (НПЮЛ)
| Наименование элемента | Сокращенное наименование (код) элемента | Признак типа элемента | Формат элемента | Признак обязательности элемента | Дополнительная информация |
| Наименование организации - налогоплательщика (плательщика сбора, плательщика страховых взносов, налогового агента) | НаимОрг | А | Т(1-1000) | О | |
| ИНН организации | ИННЮЛ | А | Т(=10) | О | Типовой элемент <ИННЮЛТип> |
| КПП | КПП | А | Т(=9) | О | Типовой элемент <КППТип> |
Таблица 4.5
Сведения о лице, подписавшем документ (Подписант)
| Наименование элемента | Сокращенное наименование (код) элемента | Признак типа элемента | Формат элемента | Признак обязательности элемента | Дополнительная информация |
| Признак лица, подписавшего документ | ПрПодп | А | Т(=1) | ОК | Принимает значение: 1 - налогоплательщик | 2 - уполномоченный представитель |
| Должность | Долж | А | Т( 1-255) | О | |
| Фамилия, имя, отчество руководителя организации (представителя организации) | ФИО | С | | О | Типовой элемент <ФИОТип>. Состав элемента представлен в таблице 4.8 |
| Сведения о представителе организации | СвПред | С | | НУ | Состав элемента представлен в таблице 4.6. Элемент обязателен при <ПрПодп> = 2 |
Таблица 4.6
Сведения о представителе организации (СвПред)
| Наименование элемента | Сокращенное наименование (код) элемента | Признак типа элемента | Формат элемента | Признак обязательности элемента | Дополнительная информация |
| Наименование и реквизиты документа, подтверждающего полномочия представителя организации | НаимДок | А | Т(1-120) | О | |
Таблица 4.7
Матрица рисков и контрольных процедур организации (МатрицРискКП)
| Наименование элемента | Сокращенное наименование (код) элемента | Признак типа элемента | Форма элемента | Признак обязательности элемента | Дополнительная информация |
| Код риска организации | КодРиск | А | Т(1-50) | О | |
| Наименование риска организации | НаимРиск | А | Т(1-1000) | О | |
| Код контрольной процедуры организации | КодКП | А | Т(1-50) | О | |
| Наименование контрольной процедуры организации | НаимКП | А | Т(1-1000) | О | |
Таблица 4.8
Фамилия, имя, отчество (ФИОТип)
| Наименование элемента | Сокращенное наименование (код) элемента | Признак типа элемента | Формат элемента | Признак обязательности элемента | Дополнительная информации |
| Фамилия | Фамилия | А | Т(1-60) | О | |
| Имя | Имя | А | Т(1-60) | О | |
| Отчество | Отчество | А | Т(1-60) | Н | |
Приложение N 9
к Требованиям к организации
системы внутреннего контроля,
утвержденным приказом
от 25.05.2021 N ЕД-7-23/518@
Форма по КНД 1125312
| В | |
| | | (наименование налогового органа) |
| | | | | | | | | | | | | | | | | | | | | | | | | | Код налогового органа | | | | | | |
| | | | | | | | | | | | | | | | | | | | | | | | | | | Период налогового мониторинга | | | | | | |
| | | | | | | | | | | | | | | | | | | | | | | | | | | Код периода документа <1> | | | | | | |
| | | | | | | | | | | | | | | | | | | | | | | | | | | Порядковый номер редакции <2> | | | | | | |
РЕЗУЛЬТАТЫ ВЫПОЛНЕНИЯ КОНТРОЛЬНЫХ ПРОЦЕДУР ОРГАНИЗАЦИИ, ОСУЩЕСТВЛЯЕМЫХ В ЦЕЛЯХ НАЛОГОВОГО МОНИТОРИНГА
|
| (полное и сокращенное наименование организации - налогоплательщика (плательщика сбора, плательщика страховых взносов, налогового агента)) |
| N п/п | Контрольная процедура | Результаты выполнения контрольных процедур (при наличии) | Результаты проверки операций и документов организации (при наличии) |
| Код | Наименование | Количество выполненных контрольных процедур за период | Количество контрольных процедур, выявивших ошибки (отклонения, нарушения) | Количество контрольных процедур, не выявивших ошибки (отклонения, нарушения) | Общее количество договоров, заключенных за отчетный период | В том числе, количество проверенных договоров за отчетный период | Общее количество первичных учетных документов за отчетный период | В том числе, количество проверенных первичных учетных документов за отчетный период | Общее количество операций, совершенных за отчетный период | В том числе, количество проверенных операций за отчетный период |
| 1 | 2 | 3 | 4 | 5 | 6 | 7 | 8 | 9 | 10 | 11 | 12 |
| 1 | | | | | | | | | | | |
|
| (должность, Ф.И.О. <4> руководителя организации (представителя организации)) |
| |
| (наименование и реквизиты документа, подтверждающего полномочия представителя организации) |
<1> Указывается код периода документа, за который представляется информация: "21" - первый квартал, "22" - второй квартал, "23" - третий квартал, "24" - четвертый квартал.
<2> Указывается порядковый номер редакции, при представлении первичного документа - "00", в последующем (уточненном) документе - указывается порядковый номер редакции - "01", "02" и т.д.
<3> Указывается КПП, присвоенный организации при постановке на учет в налоговом органе по месту ее нахождения. Для организации, отнесенной в соответствии со статьей 83 Налогового кодекса Российской Федерации (далее - НК РФ) к категории крупнейших налогоплательщиков, указывается КПП, присвоенный при постановке на учет в налоговом органе в качестве крупнейшего налогоплательщика.
<4> Отчество указывается при наличии.
Приложение N 10
к Требованиям к организации
системы внутреннего контроля,
утвержденным приказом
от 25.05.2021 N ЕД-7-23/518@
ФОРМАТ ПРЕДСТАВЛЕНИЯ РЕЗУЛЬТАТОВ ВЫПОЛНЕНИЯ КОНТРОЛЬНЫХ ПРОЦЕДУР ОРГАНИЗАЦИИ, ОСУЩЕСТВЛЯЕМЫХ В ЦЕЛЯХ НАЛОГОВОГО МОНИТОРИНГА, В ЭЛЕКТРОННОЙ ФОРМЕ
I. ОБЩИЕ ПОЛОЖЕНИЯ
1. Настоящий формат описывает требования к XML файлам (далее - файл обмена) передачи в налоговые органы в электронной форме результатов выполнения контрольных процедур организации, осуществляемых в целях налогового мониторинга.
2. Номер версии настоящего формата 5.01, часть 421.
II. ОПИСАНИЕ ФАЙЛА ОБМЕНА
3. Имя файла обмена должно иметь следующий вид:
R_T_A_K_О_GGGGMMDD_N, где:
R_T - префикс, принимающий значение ON_REZKPNALMON;
А_К - идентификатор получателя информации, где: А - идентификатор получателя, которому направляется файл обмена, К - идентификатор конечного получателя, для которого предназначена информация из данного файла обмена. Передача файла от отправителя к конечному получателю (К) может осуществляться в несколько этапов через другие налоговые органы, осуществляющие передачу файла на промежуточных этапах, которые обозначаются идентификатором А. В случае передачи файла от отправителя к конечному получателю при отсутствии налоговых органов, осуществляющих передачу на промежуточных этапах, значения идентификаторов А и К совпадают. Каждый из идентификаторов (А и К) имеет вид для налоговых органов - четырехразрядный код налогового органа;
О - идентификатор отправителя информации, имеет вид:
для организаций - девятнадцатиразрядный код (идентификационный номер налогоплательщика (далее - ИНН) и код причины постановки на учет (далее - КПП) организации (обособленного подразделения);
GGGG - год формирования передаваемого файла, ММ - месяц, DD - день;
N - идентификационный номер файла (длина - от 1 до 36 знаков. Идентификационный номер файла должен обеспечивать уникальность файла).
Расширение имени файла - xml. Расширение имени файла может указываться как строчными, так и прописными буквами.
Параметры первой строки файла обмена
Первая строка XML файла должна иметь следующий вид:
<?xml version ="1.0" encoding ="windows-1251"?>
Имя файла, содержащего XML схему файла обмена, должно иметь следующий вид:
ON_REZKPNALMON_1_421_00_05_01_xx, где хх - номер версии схемы. Расширение имени файла - xsd.
XML схема файла обмена приводится отдельным файлом.
4. Логическая модель файла обмена представлена в виде диаграммы структуры файла обмена на рисунке 1 настоящего формата. Элементами логической модели файла обмена являются элементы и атрибуты XML файла. Перечень структурных элементов логической модели файла обмена и сведения о них приведены в таблицах 4.1 - 4.8 настоящего формата.
Для каждого структурного элемента логической модели файла обмена приводятся следующие сведения:
наименование элемента. Приводится полное наименование элемента. В строке таблицы могут быть описаны несколько элементов, наименования которых разделены символом "|". Такая форма записи применяется при наличии в файле обмена только одного элемента из описанных в этой строке;
сокращенное наименование (код) элемента. Приводится сокращенное наименование элемента. Синтаксис сокращенного наименования должен удовлетворять спецификации XML;
признак типа элемента. Может принимать следующие значения: "С" - сложный элемент логической модели (содержит вложенные элементы), "П" - простой элемент логической модели, реализованный в виде элемента XML файла, "А" - простой элемент логической модели, реализованный в виде атрибута элемента XML файла. Простой элемент логической модели не содержит вложенные элементы;
формат элемента. Формат элемента представляется следующими условными обозначениями: Т - символьная строка; N - числовое значение (целое или дробное).
Формат символьной строки указывается в виде T(n-k) или Т(=k), где: n - минимальное количество знаков, k - максимальное количество знаков, символ "- " - разделитель, символ "=" означает фиксированное количество знаков в строке. В случае, если минимальное количество знаков равно 0, формат имеет вид Т(0-k). В случае, если максимальное количество знаков не ограничено, формат имеет вид Т(n-).
Формат числового значения указывается в виде N(m.k), где: m - максимальное количество знаков в числе, включая целую и дробную часть числа без разделяющей десятичной точки и знака (для отрицательного числа), k - максимальное число знаков дробной части числа. Если число знаков дробной части числа равно 0 (то есть число целое), то формат числового значения имеет вид N(m).
Для простых элементов, являющихся базовыми в XML, например, элемент с типом "date", поле "Формат элемента" не заполняется. Для таких элементов в поле "Дополнительная информация" указывается тип базового элемента;
признак обязательности элемента определяет обязательность наличия элемента (совокупности наименования элемента и его значения) в файле обмена. Признак обязательности элемента может принимать следующие значения: "О" - наличие элемента в файле обмена обязательно; "Н" - наличие элемента в файле обмена необязательно, то есть элемент может отсутствовать. Если элемент принимает ограниченный перечень значений (по классификатору, кодовому словарю и тому подобному), то признак обязательности элемента дополняется символом "К". Например, "ОК". В случае, если количество реализаций элемента может быть более одной, то признак обязательности элемента дополняется символом "М". Например, "НМ" или "ОКМ".
К вышеперечисленным признакам обязательности элемента может добавляться значение "У" в случае описания в XML схеме условий, предъявляемых к элементу в файле обмена, описанных в графе "Дополнительная информация". Например, "НУ" или "ОКУ";
дополнительная информация содержит, при необходимости, требования к элементу файла обмена, не указанные ранее. Для сложных элементов указывается ссылка на таблицу, в которой описывается состав данного элемента. Для элементов, принимающих ограниченный перечень значений из классификатора (кодового словаря и тому подобного), указывается соответствующее наименование классификатора (кодового словаря и тому подобного) или приводится перечень возможных значений. Для классификатора (кодового словаря и тому подобного) может указываться ссылка на его местонахождение. Для элементов, использующих пользовательский тип данных, указывается наименование типового элемента.

Рисунок 1. Диаграмма структуры файла обмена
Таблица 4.1
Файл обмена (Файл)
| Наименование элемента | Сокращенное наименование (код) элемента | Признак типа элемента | Формат элемента | Признак обязательности элемента | Дополнительная информация |
| Идентификатор файла | ИдФайл | А | Т(1-255) | ОУ | Содержит (повторяет) имя сформированного файла (без расширения) |
| Версия программы, с помощью которой сформирован файл | ВерсПрог | А | Т(1-40) | О | |
| Версия формата | ВерсФорм | А | Т(1-5) | О | Принимает значение: 5.01 |
| Состав и структура документа | Документ | С | | О | Состав элемента представлен в таблице 4.2 |
Таблица 4.2
Состав и структура документа (Документ)
| Наименование элемента | Сокращенное наименование (код) элемента | Признак типа элемента | Формат элемента | Признак обязательности элемента | Дополнительная информация |
| Код формы документа по КНД | КНД | А | Т(=7) | О | Типовой элемент <КНДТип>. Принимает значение: 1125312 |
| Дата формирования документа | ДатаДок | А | Т(=10) | О | Типовой элемент <ДатаТип>. Дата в формате ДД.ММ.ГГГГ |
| Код налогового органа | КодНО | А | Т(=4) | ОК | Типовой элемент <СОНОТип> |
| Период налогового мониторинга | ГодНМ | А | | О | Типовой элемент <xs:gYear>. Год в формате ГГГГ |
| Код периода документа | Период | А | Т(=2) | ОК | Принимает значение: 21 - первый квартал | 22 - второй квартал | 23 - третий квартал | 24 - четвертый квартал |
| Порядковый номер редакции | НомерРед | А | N(2) | О | Указывается последовательная нумерация редакции документа. При представлении первичного документа указывается "0", в последующем (уточненном) документе указывается следующий номер редакции "1", "2" и т.д. |
| Сведения о налогоплательщике | СвНП | С | | О | Состав элемента представлен в таблице 4.3 |
| Сведения о лице, подписавшем документ | Подписант | С | | О | Состав элемента представлен в таблице 4.5 |
| Результаты выполнения контрольных процедур организации, осуществляемых в целях налогового мониторинга | РезКП | С | | ОМ | Состав элемента представлен в таблице 4.7 |
Таблица 4.3
Сведения о налогоплательщике (СвНП)
| Наименование элемента | Сокращенное наименование (код) элемента | Признак типа элемента | Формат элемента | Признак обязательности элемента | Дополнительная информация |
| Сведения об организации - налогоплательщике | НПЮЛ | С | | О | Состав элемента представлен в таблице 4.4 |
Таблица 4.4
Сведения об организации - налогоплательщике (НПЮЛ)
| Наименование элемента | Сокращенное наименование (код) элемента | Признак типа элемента | Формат элемента | Признак обязательности элемента | Дополнительная информация |
| Наименование организации - налогоплательщика (плательщика сбора, плательщика страховых взносов, налогового агента) | НаимОрг | А | Т(1-1000) | О | |
| ИНН организации | ИННЮЛ | А | Т(=10) | О | Типовой элемент <ИННЮЛТип> |
| КПП | КПП | А | Т(=9) | О | Типовой элемент <КППТип> |
Таблица 4.5
Сведения о лице, подписавшем документ (Подписант)
| Наименование элемента | Сокращенное наименование (код) элемента | Признак типа элемента | Формат элемента | Признак обязательности элемента | Дополнительная информация |
| Признак лица, подписавшего документ | ПрПодп | А | Т(=1) | ОК | Принимает значение: 1 - налогоплательщик | 2 - уполномоченный представитель |
| Должность | Долж | А | Т(1-255) | О | |
| Фамилия, имя, отчество руководителя организации (представителя организации) | ФИО | С | | О | Типовой элемент <ФИОТип>. Состав элемента представлен в таблице 4.8 |
| Сведения о представителе организации | СвПред | С | | НУ | Состав элемента представлен в таблице 4.6. Элемент обязателен при <ПрПодп> = 2 |
Таблица 4.6
Сведения о представителе организации (СвПред)
| Наименование элемента | Сокращенное наименование (код) элемента | Признак типа элемента | Формат элемента | Признак обязательности элемента | Дополнительная информация |
| Наименование и реквизиты документа, подтверждающего полномочия представителя организации | НаимДок | А | Т(1-120) | О | |
Таблица 4.7
Результаты выполнения контрольных процедур организации, осуществляемых в целях налогового мониторинга (РезКП)
| Наименование элемента | Сокращенное наименование (код) элемента | Признак типа элемента | Формат элемента | Признак обязательности элемента | Дополнительная информация |
| Код контрольной процедуры организации | КодКП | А | Т(1-50) | О | |
| Наименование контрольной процедуры организации | НаимКП | А | Т(1-1000) | О | |
| Количество контрольных процедур, выполненных за отчетный период | КолКПОтч | А | N(17) | О | |
| Количество контрольных процедур организации, выявивших ошибки (отклонения, нарушения), из общего количества контрольных процедур организации, выполненных за отчетный период | КолКПОшиб | А | N(17) | О | |
| Количество контрольных процедур организации, не выявивших ошибки (отклонения, нарушения), из общего количества контрольных процедур организации, выполненных за отчетный период | КолКПНеОшиб | А | N(17) | О | |
| Общее количество договоров, заключенных за отчетный период | ОбщКолДог | А | N(17) | О | |
| Количество проверенных договоров из общего количества договоров, заключенных за отчетный период | КолПровДог | А | N(17) | О | |
| Общее количество первичных учетных документов за отчетный период | ОбщКолПУДок | А | N(17) | О | |
| Количество проверенных первичных учетных документов из общего количества первичных учетных документов за отчетный период | КолПровПУДок | А | N(17) | О | |
| Общее количество операций, совершенных организацией за отчетный период | ОбщКолОпер | А | N(17) | О | |
| Количество проверенных операций из общего количества операций, совершенных организацией за отчетный период | КолПровОпер | А | N(17) | О | |
Таблица 4.8
Фамилия, имя, отчество (ФИОТип)
| Наименование элемента | Сокращенное наименование (код) элемента | Признак типа элемента | Формат элемента | Признак обязательности элемента | Дополнительная информация |
| Фамилия | Фамилия | А | Т(1-60) | О | |
| Имя | Имя | А | Т(1-60) | О | |
| Отчество | Отчество | А | Т(1-60) | Н | |
Приложение N 11
к Требованиям к организации
системы внутреннего контроля,
утвержденным приказом
от 25.05.2021 N ЕД-7-23/518@
КОМПОНЕНТЫ СИСТЕМЫ ВНУТРЕННЕГО КОНТРОЛЯ ОРГАНИЗАЦИИ
| N п/п | Компонент | Критерии оценки уровня организации системы внутреннего контроля |
| 1 | 2 | 3 |
| 1. | Контрольная среда | Соблюдение профессиональных, этических и поведенческих стандартов |
| Участие руководителя организации |
| Организационная структура, распределение (разграничение) полномочий и обязанностей |
| Компетенции и развитие персонала |
| 2. | Система управления рисками | Выявление рисков, связанных с искажением бухгалтерской (финансовой), налоговой и иной отчетности организации, в целях налогового мониторинга |
| Оценка рисков, связанных с искажением бухгалтерской (финансовой), налоговой и иной отчетности организации, в целях налогового мониторинга |
| Документирование рисков, связанных с искажением бухгалтерской (финансовой), налоговой и иной отчетности организации, в целях налогового мониторинга |
| 3. | Контрольные процедуры | Описание контрольных процедур |
| Документирование выполнения контрольных процедур |
| Оценка эффективности контрольных процедур |
| Наличие автоматизированных контрольных процедур |
| Соотношение автоматизированных и ручных контрольных процедур |
| 4. | Информационные системы | Внутренний и внешний аудит информационных систем |
| Наличие защиты от несанкционированного доступа к исходным данным |
| Информационные системы для организации бухгалтерского и налогового учета |
| Информационные системы, используемые для контроля за правильностью исчисления (удержания) налогов, сборов, страховых взносов и для подготовки бухгалтерской (финансовой), налоговой и иной отчетности организации |
| Наличие контролей, выполняемых превентивно |
| 5. | Мониторинг средств контроля | Мониторинг и оценка системы внутреннего контроля |
| Мероприятия по совершенствованию системы внутреннего контроля |
| Внутренний и внешний аудит |
Приложение N 12
к Требованиям к организации
системы внутреннего контроля,
утвержденным приказом
от 25.05.2021 N ЕД-7-23/518@
УРОВНИ ОРГАНИЗАЦИИ СИСТЕМЫ ВНУТРЕННЕГО КОНТРОЛЯ
| N п/п | Критерии оценки уровня организации системы внутреннего контроля | Уровни организации |
| Начальный (1) | Определенный (2) | Контролируемый (3) | Управляемый (4) | Совершенствуемый (5) |
| 1 | 2 | 3 | 4 | 5 | 6 | 7 |
| 1. КОНТРОЛЬНАЯ СРЕДА ОРГАНИЗАЦИИ |
| 1.1. | Соблюдение профессиональных, этических и поведенческих стандартов | 1. В организации имеются правила поведения сотрудников, которые не утверждены стандартами поведения. | 1. В организации утверждены профессиональные, этические и поведенческие стандарты (стандарты поведения), которые доведены до сведения каждого сотрудника организации. 2. Проводится ежегодное обучение и сертификация сотрудников на знание и понимание положений утвержденных стандартов поведения сотрудников. | 1. В организации утверждены профессиональные, этические и поведенческие стандарты (стандарты поведения), которые доведены до сведения каждого сотрудника организации. 2. Проводится ежегодное обучение и сертификация сотрудников на знание и понимание положений утвержденных стандартов поведения сотрудников. 3. Ежегодно формируется отчет о следовании принципам корпоративного управления, который размещается для публичного доступа. | 1. В организации утверждены профессиональные, этические и поведенческие стандарты (стандарты поведения), которые доведены до сведения каждого сотрудника организации. 2. Проводится ежегодное обучение и сертификация сотрудников на знание и понимание положений утвержденных стандартов поведения сотрудников. 3. Ежегодно формируется порядок следования принципам корпоративного управления, который размещается для публичного доступа. 4. Предпринимаются дисциплинарные меры в ответ на отклонение на нарушение стандартов поведения сотрудников. | 1. В организации утверждены профессиональные, этические и поведенческие стандарты (стандарты поведения), которые доведены до сведения каждого сотрудника организации. 2. Проводится ежегодное обучение и сертификация сотрудников на знание и понимание положений стандартов поведения. 3. Ежегодно формируется и (или) утверждается порядок следования принципам корпоративного управления, который размещается для публичного доступа. 4. Предусмотрены дисциплинарные меры в ответ на отклонение на нарушение стандартов поведения сотрудников. |
| 1.2. | Участие руководителя организации | 1. Руководитель организации не участвует в оценке системы внутреннего контроля. | 1. Руководитель организации участвует в оценке системы внутреннего контроля. 2. Руководитель организации действует на основании формализованного документа, устанавливающего его ответственность и обязательства. | 1. Руководитель организации участвует в оценке системы внутреннего контроля. 2. Руководитель организации действует на основании формализованного документа, устанавливающего его ответственность и обязательства. 3. Руководитель организации на периодической основе оценивает систему внутреннего контроля. | 1. Руководитель организации участвует в оценке системы внутреннего контроля. 2. Руководитель организации действует на основании формализованного документа, устанавливающего его ответственность и обязательства. 3. Руководитель организации на периодической основе оценивает систему внутреннего контроля. 4. Руководитель организации раскрывает основные характеристики системы внутреннего контроля внешним пользователям. | 1. Руководитель организации участвует в оценке системы внутреннего контроля. 2. Руководитель организации действует на основании формализованного документа, устанавливающего его ответственность и обязательства. 3. Руководитель организации на периодической основе оценивает систему внутреннего контроля. 4. Руководитель организации раскрывает основные характеристики системы внутреннего контроля внешним пользователям. 5. Руководитель организации участвует в принятии решений по совершенствованию системы внутреннего контроля. |
| 1.3. | Организационная структура, распределение (разграничение) полномочии и обязанностей | 1. Организацией утверждены организационно-распорядительные документы, регламентирующие деятельность всех структурных подразделений | 1. Организацией утверждены организационно-распорядительные документы, регламентирующие деятельность всех структурных подразделений. 2. В организации формализованы правила внесения изменений в организационную структуру. | 1. Организацией утверждены организационно-распорядительные документы, регламентирующие деятельность всех структурных подразделений. 2. В организации формализованы правила внесения изменений в организационную структуру. 3. Организацией утверждено Положение о системе внутреннего контроля, которое устанавливает основные роли и обязанности участников системы внутреннего контроля. | 1. Организацией утверждены организационно-распорядительные документы, регламентирующие деятельность всех структурных подразделений. 2. В организации формализованы правила внесения изменений в организационную структуру. 3. Организацией утверждено Положение о системе внутреннего контроля, которое устанавливает основные роли и обязанности участников системы внутреннего контроля. 4. В организации имеется структурное подразделение, выполняющее функции внутреннего контроля. | 1. Организацией утверждены организационно-распорядительные документы, регламентирующие деятельность всех структурных подразделений. 2. В организации формализованы правила внесения изменений в организационную структуру. 3. Организацией утверждено Положение о системе внутреннего контроля, которое устанавливает основные роли и обязанности участников системы внутреннего контроля. 4. В организации имеется структурное подразделение, выполняющее функции внутреннего контроля. 5. В организации имеется структурное подразделение, выполняющее функции внутреннего аудита. |
| 1.4. | Компетенции и развитие персонала | 1. Организацией утверждены принципы и правила, регулирующие найм, увольнение и перевод сотрудников, профессиональную ориентацию, обучение, оценку, мотивацию сотрудников, материальное стимулирование и компенсацию. | 1. Организацией утверждены принципы и правила, регулирующие найм, увольнение и перевод сотрудников, профессиональную ориентацию, обучение, оценку, мотивацию сотрудников, материальное стимулирование и компенсацию. 2. В организации на периодической основе проводится обучение, повышение квалификации и сертификация сотрудников. | 1. Организацией утверждены принципы и правила, регулирующие найм, увольнение и перевод сотрудников, профессиональную ориентацию, обучение, оценку, мотивацию сотрудников, материальное стимулирование и компенсацию. 2. В организации на постоянной основе проводится обучение, повышение квалификации и сертификация сотрудников. 3. Организацией утверждены организационно-распорядительные документы, регламентирующие оплату труда с учетом оценки. 4. Организацией утвержден порядок оценки сотрудников, отвечающих за функционирование системы внутреннего контроля. 5. Организацией на постоянной основе проводится оценка, анализ и сравнение утвержденных показателей оценки сотрудников, отвечающих за функционирование системы внутреннего контроля, с фактически достигнутыми целями. | 1. Организацией утверждены документы, регламентирующие порядок обучения и повышения квалификации сотрудников, отвечающих за функционирование системы внутреннего контроля. 2. В организации на постоянной основе проводится обучение, повышение квалификации и сертификация сотрудников, отвечающих за функционирование системы внутреннего контроля. 3. Организацией в отношении каждого сотрудника, отвечающего за функционирование системы внутреннего контроля, утвержден индивидуальный план профессионального развития, который ежегодно актуализируется. | 1. Организацией утверждены документы, регламентирующие порядок обучения и повышения квалификации сотрудников, отвечающих за функционирование системы внутреннего контроля. 2. В организации на постоянной основе проводится обучение, повышение квалификации и сертификация сотрудников, отвечающих за функционирование системы внутреннего контроля. 3. Организацией в отношении каждого сотрудника, отвечающего за функционирование системы внутреннего контроля, утвержден индивидуальный план профессионального развития, который ежегодно актуализируется. 4. Организацией утвержден порядок оценки сотрудников, отвечающих за функционирование системы внутреннего контроля. 5. Организацией на постоянной основе проводится оценка, анализ и сравнение утвержденных показателей оценки сотрудников, отвечающих за функционирование системы внутреннего контроля, с фактически достигнутыми целями. 6. Организацией ответственность за создание и под держание системы внутреннего контроля установлена на всех уровнях управления и связана с показателями финансово-хозяйственной деятельности организации и (или) ключевыми показателями деятельности организации. |
| 2. СИСТЕМА УПРАВЛЕНИЯ РИСКАМИ ОРГАНИЗАЦИИ |
| 2.1. | Выявление рисков, связанных с искажением бухгалтерской (финансовой), налоговой и иной отчетности организации, в целях налогового мониторинга | 1. В организации имеются правила выявления рисков, но порядок выявления рисков не закреплен в организационно-распорядительных документах организации. | 1. Порядок выявления рисков закреплен в организационно-распорядительных документах организации. 2. Выявление рисков осуществляется на периодической основе, и не носит постоянный характер. | 1. Порядок выявления рисков закреплен в организационно-распорядительных документах организации. 2. Выявление рисков осуществляется на постоянной основе, частота (периодичность) закреплена в организационно-распорядительных документах организации. 3. Выявление рисков осуществляется как по однотипным операциям, так и по операциям, не типичным по характеру, объему или частоте их осуществления. | 1. Порядок выявления рисков закреплен в организационно-распорядительных документах организации. 2. Выявление рисков осуществляется на постоянной основе, частота (периодичность) закреплена в организационно-распорядительных документах организации. 3. Выявление рисков осуществляется как по однотипным операциям, так и по операциям, не типичным по характеру, объему или частоте их осуществления. 4. В организации утверждена система управления рисками. | 1. Порядок выявления рисков закреплен в организационно-распорядительных документах организации. 2. Выявление рисков осуществляется на постоянной основе, частота (периодичность) закреплена в организационно-распорядительных документах организации. 3. Выявление рисков осуществляется как по однотипным операциям, так и по операциям, не типичным по характеру, объему или частоте их осуществления. 4. В организации утверждена система управления рисками. 5. В организации автоматизирован процесс выявления рисков. |
| 2.2. | Оценка рисков, связанных с искажением бухгалтерской (финансовой), налоговой и иной отчетности организации, в целях налогового мониторинга | 1. В организации имеются правила оценки рисков, но порядок оценки рисков не закреплен в организационно-распорядительных документах организации. | 1. Порядок оценки рисков закреплен в организационно-распорядительных документах организации. 2. Оценка рисков осуществляется на периодической основе, и не носит постоянный характер. | 1. Порядок оценки рисков закреплен в организационно-распорядительных документах организации. 2. Оценка рисков осуществляется на постоянной основе, частота (периодичность) закреплена в организационно-распорядительных документах организации. 3. Оценка рисков осуществляется как по однотипным операциям, так и по операциям, не типичным по характеру, объему или частоте их осуществления. | 1. Порядок оценки рисков закреплен в организационно-распорядительных документах организации. 2. Оценка рисков осуществляется на постоянной основе, частота (периодичность) закреплена в организационно-распорядительных документах организации. 3. Оценка рисков осуществляется как по однотипным операциям, так и по операциям, не типичным по характеру, объему или частоте их осуществления. 4. В организации утверждена система оценки рисков. | 1. Порядок оценки рисков закреплен в организационно-распорядительных документах организации. 2. Оценка рисков осуществляется на постоянной основе, частота (периодичность) закреплена в организационно-распорядительных документах организации. 3. Оценка рисков осуществляется как по однотипным операциям, так и по операциям, не типичным по характеру, объему или частоте их осуществления. 4. В организации утверждена система оценки рисков. 5. В организации автоматизирован процесс оценки рисков. |
| 2.3. | Документирование рисков, связанных с искажением бухгалтерской (финансовой), налоговой и иной отчетности организации, в целях налогового мониторинга | 1. В организации имеются правила документирования рисков, но порядок документирования рисков не закреплен в организационно-распорядительных документах организации. | 1. Порядок документирования рисков закреплен в организационно-распорядительных документах организации. 2. Документирование рисков осуществляется на периодической основе, и не носит постоянный характер. | 1. Порядок документирования рисков закреплен в организационно-распорядительных документах организации. 2. Документирование рисков осуществляется на постоянной основе, частота (периодичность) закреплена в организационно-распорядительных документах организации. 3. Документирование рисков осуществляется как по однотипным операциям, так и по операциям, не типичным по характеру, объему или частоте их осуществления. | 1. Порядок документирования рисков закреплен в организационно-распорядительных документах организации. 2. Документирование рисков осуществляется на постоянной основе, частота (периодичность) закреплена в организационно-распорядительных документах организации. 3. Документирование рисков осуществляется как по однотипным операциям, так и по операциям, не типичным по характеру, объему или частоте их осуществления. 4. В организации утверждены формы отчетов по документированию рисков. | 1. Порядок документирования рисков закреплен в организационно-распорядительных документах организации. 2. Документирование рисков осуществляется на постоянной основе, частота (периодичность) закреплена в организационно-распорядительных документах организации. 3. Документирование рисков осуществляется как по однотипным операциям, так и по операциям, не типичным по характеру, объему или частоте их осуществления. 4. В организации утверждены формы отчетов по документированию рисков. 5. В организации автоматизирован процесс документирования рисков. |
| 3. КОНТРОЛЬНЫЕ ПРОЦЕДУРЫ ОРГАНИЗАЦИИ |
| 3.1. | Описание контрольных процедур | 1. В организации имеются правила выполнения контрольных процедур, но их порядок выполнения не закреплен в организационно-распорядительных документах организации. | 1. В организационно-распорядительных документах организации утвержден порядок выполнения контрольных процедур. 2. Организацией в организационно-распорядительных документах закреплена частота (периодичность) проведения контрольных процедур. | 1. В организационно-распорядительных документах организации утвержден порядок выполнения контрольных процедур. 2. Организацией в организационно-распорядительных документах закреплена частота (периодичность) проведения контрольных процедур. 3. Организацией в организационно-распорядительных документах закреплены сотрудники (исполнители), выполняющие контрольные процедуры. | 1. В организационно-распорядительных документах организации утвержден порядок выполнения контрольных процедур. 2. Организацией в организационно-распорядительных документах закреплена частота (периодичность) проведения контрольных процедур. 3. Организацией в организационно-распорядительных документах закреплены сотрудники (исполнители), выполняющие контрольные процедуры. 4. В организации имеется структурное подразделение (уполномоченные сотрудники), которое проверяет правильность, своевременность и полноту выполнения контрольных процедур исполнителями. | 1. В организационно-распорядительных документах организации утвержден порядок выполнения контрольных процедур. 2. Организацией в организационно-распорядительных документах закреплена частота (периодичность) проведения контрольных процедур. 3. Организацией в организационно-распорядительных документах закреплены сотрудники (исполнители), выполняющие контрольные процедуры. 4. В организации имеется структурное подразделение (уполномоченные сотрудники), которое проверяет правильность, своевременность и полноту выполнения контрольных процедур исполнителями. 5. Организационно-распорядительными документами организации утверждена Матрица рисков и (или) контрольных процедур. |
| 3.2. | Документирование выполнения контрольных процедур | 1. В организации имеются правила документирования контрольных процедур, но порядок документирования не закреплен в организационно-распорядительных документах организации. | 1. В организации утверждены правила документирования выполнения контрольных процедур. 2. Организацией в организационно-распорядительных документах закреплена частота (периодичность) документирования выполнения контрольных процедур. | 1. В организации утверждены правила документирования выполнения контрольных процедур. 2. Организацией в организационно-распорядительных документах закреплена частота (периодичность) документирования выполнения контрольных процедур. 3. Организацией в организационно-распорядительных документах закреплены структурные подразделения (исполнители), в чьи обязанности входит документировать выполнение контрольных процедур. | 1. В организации утверждены правила документирования выполнения контрольных процедур. 2. Организацией в организационно-распорядительных документах закреплена частота (периодичность) документирования выполнения контрольных процедур. 3. Организацией в организационно-распорядительных документах закреплены структурные подразделения (исполнители), в чьи обязанности входит документировать выполнение контрольных процедур. 4. В организации утвержден порядок составления уполномоченным структурным подразделением отчета о правильности, полноте и своевременности выполнения контрольных процедур, который на регулярной основе представляется руководству. | 1. В организации утверждены правила документирования выполнения контрольных процедур. 2. Организацией в организационно-распорядительных документах закреплена частота (периодичность) документирования выполнения контрольных процедур. 3. Организацией в организационно-распорядительных документах закреплены структурные подразделения (исполнители), в чьи обязанности входит документировать выполнение контрольных процедур. 4. В организации утвержден порядок составления уполномоченным структурным подразделением отчета о правильности, полноте и своевременности выполнения контрольных процедур, который на регулярной основе представляется руководству. 5. В организации автоматизирован порядок составления уполномоченным структурным подразделением отчета о правильности, полноте и своевременности выполнения контрольных процедур. |
| 3.3. | Оценка эффективности контрольных процедур организации | 1. В организации имеются правила оценки эффективности контрольных процедур организации, но порядок документирования не закреплен в организационно-распорядительных документах организации. | 1. В организации утверждены правила оценки эффективности контрольных процедур организации. 2. Организацией в организационно-распорядительных документах закреплена частота (периодичность) оценки эффективности контрольных процедур организации. | 1. В организации утверждены правила оценки эффективности контрольных процедур организации. 2. Организацией в организационно-распорядительных документах закреплена частота (периодичность) оценки эффективности контрольных процедур организации. 3. Организацией в организационно-распорядительных документах закреплены структурные подразделения (исполнители), в чьи обязанности входит оценка эффективности контрольных процедур организации. | 1. В организации утверждены правила оценки эффективности контрольных процедур организации. 2. Организацией в организационно-распорядительных документах закреплена частота (периодичность) оценки эффективности контрольных процедур организации. 3. Организацией в организационно-распорядительных документах закреплены структурные подразделения (исполнители), в чьи обязанности входит оценка эффективности контрольных процедур организации. 4. В организации формализован порядок составления отчета об эффективности контрольных процедур организации, который на регулярной основе представляется руководству. | 1. В организации утверждены правила оценки эффективности контрольных процедур организации. 2. Организацией в организационно-распорядительных документах закреплена частота (периодичность) оценки эффективности контрольных процедур организации. 3. Организацией в организационно-распорядительных документах закреплены структурные подразделения (исполнители), в чьи обязанности входит оценка эффективности контрольных процедур организации. 4. В организации формализован порядок составления отчета об эффективности контрольных процедур организации, который на регулярной основе представляется руководству. 5. В организации формализован порядок пересмотра выполнения контрольных процедур организации (внесение изменений) на основании результатов отчета об эффективности контрольных процедур организации. |
| 3.4. | Наличие автоматизированных контрольных процедур организации | 1. В организации отсутствуют автоматизированные контрольные процедуры. | 1. Удельный вес автоматизированных контрольных процедур организации в общем объеме контрольных процедур составляет 10 - 30 процентов. | 1. Удельный вес автоматизированных контрольных процедур организации в общем объеме контрольных процедур составляет 30 - 50 процентов. | 1. Удельный вес автоматизированных контрольных процедур организации в общем объеме контрольных процедур составляет 50 - 80 процентов. | 1. Удельный вес автоматизированных контрольных процедур организации в общем объеме контрольных процедур составляет 80 - 100 процентов. |
| 3.5. | Соотношение автоматизированных и ручных контрольных процедур организации | 1. В организации выполняются только ручные процедуры (авторизация, анализ операций, сверка, обзорные проверки результатов финансово-хозяйственной деятельности, последующий контроль выявленных расхождений). | 1. В организации выполняются ручные процедуры (авторизация, анализ операций, сверка, обзорные проверки результатов финансово-хозяйственной деятельности, последующий контроль выявленных расхождений). 2. Организацией также используется сочетание ручных и автоматизированных контрольных процедур (средства контроля заложены в компьютерные программы). Ручные средства контроля не зависят от информационных систем, используют сгенерированную ими информацию или ограничиваются мониторингом эффективности таких систем и автоматизированных средств контроля, а также обработкой исключительных ситуаций. | 1. В организации выполняются ручные процедуры (авторизация, анализ операций, сверка, обзорные проверки результатов финансово-хозяйственной деятельности, последующий контроль выявленных расхождений). 2. Организацией также используется сочетание ручных и автоматизированных контрольных процедур (средства контроля заложены в компьютерные программы). 3. Часть контрольных процедур, выполняемых организацией, автоматизирована за счет встроенного функционала автоматизированные системы учета организации. | 1. В организации выполняются автоматизированные контрольные процедуры. 2. Выполнение контрольных процедур автоматизировано за счет встроенного функционала автоматизированной системы учета организации. 3. Информация инициируется, учитывается, обрабатывается и включается в бухгалтерскую (финансовую), налоговую и иную отчетность только в электронной форме. 4. В организации автоматизированы контрольные процедуры за соблюдением законов и нормативных актов. | 1. В организации выполняются автоматизированные контрольные процедуры. 2. Выполнение контрольных процедур автоматизировано за счет встроенного функционала автоматизированной системы учета организации. 3. Информация инициируется, учитывается, обрабатывается и включается в бухгалтерскую (финансовую), налоговую и иную отчетность только в электронной форме. 4. В организации автоматизированы контрольные процедуры за соблюдением законов и нормативных актов. 5. В организации формализовано выполнение всех автоматизированных контрольных процедур с указанием информационных систем организации, в которых они выполняются. |
| 4. ИНФОРМАЦИОННЫЕ СИСТЕМЫ ОРГАНИЗАЦИИ |
| 4.1. | Внутренний и внешний аудит информационных систем организации | 1. В организации внутренний аудит информационных систем организации проводится не системно, порядок проведения не формализован. | 1. В организации формализован порядок проведения внутреннего аудита информационных систем организации. 2. Внутренний аудит информационных систем организации выполняется независимым лицом, не участвовавшим в выполнении контроля. | 1. В организации формализован порядок проведения внутреннего аудита информационных систем организации. 2. Внутренний аудит информационных систем организации выполняется независимым лицом, не участвовавшим в выполнении контролей. 3. Организацией в организационно-распорядительных документах закреплена частота (периодичность) проведения внутреннего аудита информационных систем организации. | 1. В организации формализован порядок проведения внутреннего аудита информационных систем организации. 2. Внутренний аудит информационных систем организации выполняется независимым лицом, не участвовавшим в выполнении контроля. 3. Организацией в организационно-распорядительных документах закреплена частота (периодичность) проведения внутреннего аудита информационных систем организации. 4. В отношении всех изменений в настройках информационных систем организации проводится предварительный аудит, результаты которого оформляются документально. | 1. В организации формализован порядок проведения внутреннего аудита информационных систем организации. 2. Внутренний аудит информационных систем организации выполняется независимым лицом, не участвовавшим в выполнении контроля. 3. Организацией в организационно-распорядительных документах закреплена частота (периодичность) проведения внутреннего аудита информационных систем организации. 4. В отношении всех изменений в настройках информационных систем организации проводится предварительный аудит, результаты которого оформляются документально. 5. В организационно-распорядительных документах организации закреплено проведение ежегодного внешнего аудита информационных систем организации. |
| 4.2. | Наличие защиты от несанкционированного доступа к исходным данным | 1. В информационных системах организации реализована защита от несанкционированного доступа к данным, который может привести к уничтожению или ненадлежащем у изменению данных, включая учет несанкционированных или несуществующих операций, неточный учет операций. | 1. В информационных системах организации реализована защита от несанкционированно го доступа к данным, который может привести к уничтожению или ненадлежащему изменению данных, включая учет несанкционированных или несуществующих операций, или неточный учет операций. 2. В информационных системах организации реализовано ограничение доступа в зависимости от исполнения своих должностных обязанностей и функционала. | 1. В информационных системах организации реализована защита от несанкционированного доступа к данным, который может привести к уничтожению или ненадлежащему изменению данных, включая учет несанкционированных или несуществующих операций, или неточный учет операций. 2. В информационных системах организации реализовано ограничение доступа в зависимости от исполнения своих должностных обязанностей и функционала. 3. Порядок изменения доступа в информационных системах к данным организации формализован в организационно-распорядительных документах организации и требует согласования со всеми руководителями заинтересованных структурных подразделений. | 1. В информационных системах организации реализована защита от несанкционированного доступа к данным, который может привести к уничтожению или ненадлежащему изменению данных, включая учет несанкционированных или несуществующих операций, или неточный учет операций. 2. В информационных системах организации реализовано ограничение доступа в зависимости от исполнения своих должностных обязанностей и функционала. 3. Порядок изменения доступа в информационных системах к данным организации формализован в организационно-распорядительных документах и требует согласования со всеми руководителями заинтересованных структурных подразделений. 4. Организацией разработаны стандарты и правила в области информационной безопасности. | 1. В информационных системах организации реализована защита от несанкционированного доступа к данным, который может привести к уничтожению или ненадлежащему изменению данных, включая учет несанкционированных или несуществующих операций, или неточный учет операций. 2. В информационных системах организации реализовано ограничение доступа в зависимости от исполнения своих должностных обязанностей и функционала. 3. Порядок изменения доступа в информационных системах к данным организации формализован в организационно-распорядительных документах организации и требует согласования со всеми руководителями заинтересованных структурных подразделений. 4. Организацией разработаны стандарты и правила в области информационной безопасности. 5. В организации установлена ответственность за неисполнение (нарушение) стандартов и правил в области информационной безопасности. |
| 4.3. | Информационные системы организации для организации бухгалтерского и налогового учета | 1. Организацией ведение бухгалтерского учета осуществляется с помощью автоматизированной системы. | 1. Организацией ведение бухгалтерского учета осуществляется с помощью автоматизированной системы. 2. У организации имеется электронное хранилище первичных учетных документов. | 1. Организацией ведение бухгалтерского учета осуществляется с помощью автоматизированной системы. 2. У организации имеется электронное хранилище первичных учетных документов. 3. Организацией ведение налогового учета осуществляется с помощью автоматизированной системы. | 1. Организацией ведение бухгалтерского учета осуществляется с помощью автоматизированной системы. 2. У организации имеется электронное хранилище первичных учетных документов. 3. Организацией ведение налогового учета осуществляется с помощью автоматизированной системы. 4. В организации автоматизирована система переноса данных из бухгалтерского учета в налоговый учет. | 1. Организацией ведение бухгалтерского учета осуществляется с помощью автоматизированной системы. 2. У организации имеется электронное хранилище первичных учетных документов. 3. Организацией ведение налогового учета осуществляется с помощью автоматизированной системы. 4. В организации автоматизирована система переноса данных из бухгалтерского учета в налоговый учет. 5. В организации заполнение данных налоговых деклараций осуществляется автоматизировано в общей системе по бухгалтерскому учету и налоговому учету. |
| 4.4. | Информационные системы организации, используемые для контроля за правильностью исчисления (удержания) налогов, сборов, страховых взносов и для подготовки в бухгалтерской (финансовой), налоговой и иной отчетности | 1. Организацией контроль за правильностью исчисления (удержания) налогов, сборов, страховых взносов и для подготовки бухгалтерской (финансовой), налоговой и иной отчетности осуществляется только в системе бухгалтерского учета. | 1. Организацией контроль правильности исчисления (удержания) налогов, сборов, страховых взносов и для подготовки бухгалтерской (финансовой), налоговой и иной отчетности осуществляется только в системе налогового учета. | 1. Организацией контроль правильности исчисления (удержания) налогов, сборов, страховых взносов и для подготовки бухгалтерской (финансовой), налоговой и иной отчетности осуществляется как в системе бухгалтерского учета, так и в системе налогового учета. | 1. Организацией контроль правильности исчисления (удержания) налогов, сборов, страховых взносов и для подготовки бухгалтерской (финансовой), налоговой и иной отчетности осуществляется одновременно в системе бухгалтерского учета, в системе налогового учета, а также в отдельной системе внутреннего контроля организации. | 1. Организацией контроль правильности исчисления (удержания) налогов, сборов, страховых взносов и для подготовки бухгалтерской (финансовой), налоговой и иной отчетности осуществляется одновременно в системе бухгалтерского учета, в системе налогового учета, а также в отдельной системе внутреннего контроля организации, интегрированной в системы бухгалтерского и налогового учета. |
| 4.5. | Наличие контролей, выполняемых превентивно | 1. В организации отсутствуют контроли, выполняемые превентивно | 1. Удельный вес контролей, выполняемых превентивно, в общем объеме контрольных процедур составляет 10 - 30 процентов. | 1. Удельный вес контролей, выполняемых превентивно, в общем объеме контрольных процедур в организации составляет 30 - 50 процентов. | 1. Удельный вес контролей, выполняемых превентивно, в общем объеме контрольных процедур в организации составляет 50 - 80 процентов. | 1. Удельный вес контролей, выполняемых превентивно, в общем объеме контрольных процедур в организации составляет 80 -100 процентов. |
| 5. МОНИТОРИНГ ОРГАНИЗАЦИЕЙ СРЕДСТВ КОНТРОЛЯ |
| 5.1. | Мониторинг и оценка организацией системы внутреннего контроля организации | 1. В организации утвержден порядок оценки системы внутреннего контроля. | 1. В организации утвержден порядок оценки системы внутреннего контроля. 2. Организацией в организационно-распорядительных документах закреплена частота (периодичность) проведения оценки системы внутреннего контроля. | 1. В организации утвержден порядок оценки системы внутреннего контроля. 2. Организацией в организационно-распорядительных документах закреплена частота (периодичность) проведения оценки системы внутреннего контроля. 3. Организацией осуществляется мониторинг функционирования системы внутреннего контроля. | 1. В организации порядок оценки системы внутреннего контроля. 2. Организацией в организационно-распорядительных документах закреплена частота (периодичность) проведения оценки системы внутреннего контроля. 3. Организацией осуществляется мониторинг функционирования системы внутреннего контроля. 4. В организации ежегодно проводится оценка системы внутреннего контроля внешним аудитором. | 1. В организации утвержден порядок оценки системы внутреннего контроля. 2. Организацией в организационно-распорядительных документах закреплена частота (периодичность) проведения оценки системы внутреннего контроля. 3. Организацией осуществляется мониторинг функционирования системы внутреннего контроля. 4. В организации ежегодно проводится оценка системы внутреннего контроля внешним аудитором. 5. Организация представляет результаты оценки системы внутреннего контроля сторонним лицам. |
| 5.2. | Мероприятия по совершенствованию системы внутреннего контроля организации | 1. Организацией определен порядок по регулярному совершенствованию системы внутреннего контроля организации. | 1. Организацией определен порядок по регулярному совершенствованию системы внутреннего контроля организации. 2. В организации имеются организационно-распорядительные документы, в которых определены структурные подразделения, осуществляющие совершенствование системы внутреннего контроля организации. | 1. Организацией определен порядок по регулярному совершенствованию системы внутреннего контроля организации. 2. В организации имеются организационно-распорядительные документы, в которых определены структурные подразделения, осуществляющие совершенствование системы внутреннего контроля организации. 3. В организации формализован процесс составления плана мероприятий для совершенствования системы внутреннего контроля организации. | 1. Организацией определен порядок по регулярному совершенствованию системы внутреннего контроля организации. 2. В организации имеются организационно-распорядительные документы, в которых определены структурные подразделения, осуществляющие совершенствование системы внутреннего контроля организации. 3. В организации формализован процесс составления плана мероприятий для совершенствования системы внутреннего контроля организации. 4. В организации осуществляется мониторинг выполнения плана мероприятий, разработанных для совершенствования системы внутреннего контроля организации. | 1. Организацией определен порядок по регулярному совершенствованию системы внутреннего контроля организации. 2. В организации имеются организационно-распорядительные документы, в которых определены структурные подразделения, осуществляющие совершенствование системы внутреннего контроля организации. 3. В организации формализован процесс составления плана мероприятий для совершенствования системы внутреннего контроля организации. 4. В организации осуществляется мониторинг выполнения плана мероприятий, разработанных для совершенствования системы внутреннего контроля. 5. Организацией утверждена Стратегия развития системы внутреннего контроля организации. |
| 5.3. | Внутренний и внешний аудит | 1. В организации формализован порядок проведения внутреннего аудита. | 1. В организации формализован порядок проведения внутреннего аудита, который выполняется отдельным структурным подразделением, а также документирование его результатов. 2. Организацией в организационно-распорядительных документах закреплена частота (периодичность) проведения внутреннего аудита. | 1. В организации формализован порядок проведения внутреннего аудита, который выполняется отдельным структурным подразделением, а также документирование его результатов. 2. Организацией в организационно-распорядительных документах закреплена частота (периодичность) проведения внутреннего аудита. 3. Результаты проведения внутреннего аудита переносятся в последующую проверку для отражения изменений в финансово-хозяйственной деятельности и бизнес-процессах организации. | 1. В организации формализован порядок проведения внутреннего аудита, который выполняется отдельным структурным подразделением, а также документирование его результатов. 2. Организацией в организационно-распорядительных документах закреплена частота (периодичность) проведения внутреннего аудита. 3. Результаты проведения внутреннего аудита переносятся в последующую проверку для отражения изменений в финансово-хозяйственной деятельности и бизнес-процессах организации. 4. По результатам проведения внутреннего аудита руководству организации представляется подтверждение достоверности информации об управлении рисками в организации, системе внутреннего контроля организации и процессах управления организацией и так далее. | 1. В организации формализован порядок проведения внутреннего аудита, который выполняется отдельным структурным подразделением, а также документирование его результатов. 2. Организацией в организационно-распорядительных документах закреплена частота (периодичность) проведения внутреннего аудита. 3. Результаты проведения внутреннего аудита переносятся в последующую проверку для отражения изменений в финансово-хозяйственной деятельности и бизнес-процессах организации. 4. По результатам проведения внутреннего аудита руководству организации представляется подтверждение достоверности информации об управлении рисками в организации, системе внутреннего контроля организации и процессах управления организацией и так далее. 5. В организационно-распорядительных документах организации закреплено проведение ежегодного внешнего аудита, по результатам которого составляется отчет об оценке системы внутреннего контроля организации. |
Приложение N 13
к Требованиям к организации
системы внутреннего контроля,
утвержденным приказом
от 25.05.2021 N ЕД-7-23/518@
ОБЪЕМ ПРОВЕРКИ ПЕРВИЧНЫХ УЧЕТНЫХ ДОКУМЕНТОВ В ЦЕЛЯХ НАЛОГОВОГО МОНИТОРИНГА
| Уровень организации системы внутреннего контроля | Характеристика уровня организации системы внутреннего контроля | Объем представляемых документов |
| 1 | 2 | 3 |
| Начальный (1) уровень | Процессы не определены, результат целиком и полностью зависит от индивидуальных усилий участников системы внутреннего контроля организации. Не существует единых стандартов и принципов системы внутреннего контроля организации. Отсутствуют шаблоны документов. | Не более 50 процентов документов |
| Определенный (2) уровень | Определены базовые принципы и процессы системы внутреннего контроля организации. Формализованы основные процессы, которые используются преимущественно для крупных бизнес-процессов. | Не более 40 процентов документов |
| Контролируемый (3) уровень | Внедрены системы, которые активно используются сотрудниками, руководство ориентировано на развитие системы внутреннего контроля организации. В организации определены и формализованы все процессы системы внутреннего контроля организации. | Не более 30 процентов документов |
| Управляемый (4) уровень | Процессы, стандарты системы внутреннего контроля организации интегрированы с другими бизнес-процессами и информационными системами организации. Решения в организации принимаются на основе системы аналитических показателей. | Не более 7 процентов документов |
| Совершенствуемый (5) уровень | Постоянное улучшение процессов системы внутреннего контроля организации на основе количественной информации о ней и применения инновационных идей и технологий. Полученные показатели применяются для принятия решений в будущем. | Не более 5 процентов документов |
Приложение N 14
к Требованиям к организации
системы внутреннего контроля,
утвержденным приказом
от 25.05.2021 N ЕД-7-23/518@
Форма по КНД 1125313
| В | |
| | | (наименование налогового органа) |
| | | | | | | | | | | | | | | | | | | | | | | | | Код налогового органа | | | | | | |
| | | | | | | | | | | | | | | | | | | | | | | | | | Период налогового мониторинга <1> | | | | | | |
| | | | | | | | | | | | | | | | | | | | | | | | | | Код периода документа <2> | | | | | | |
| | | | | | | | | | | | | | | | | | | | | | | | | | Порядковый номер редакции <3> | | | | | | |
ОЦЕНКА УРОВНЯ ОРГАНИЗАЦИИ СИСТЕМЫ ВНУТРЕННЕГО КОНТРОЛЯ ОРГАНИЗАЦИИ
|
| (полное и сокращенное наименование организации - налогоплательщика (плательщика сбора, плательщика страховых взносов, налогового агента)) |
| N п/п | Компонент системы внутреннего контроля организации | Критерии оценки уровня организации системы внутреннего контроля организации | Максимальное количество баллов по компоненту | Фактическое количество баллов, набранное организацией |
| 1 | 2 | 3 | 4 | 5 |
| 1. | Контрольная среда организации | Соблюдение профессиональных, этических и поведенческих стандартов (стандарты поведения) | | |
| Участие руководителя организации | | |
| Организационная структура, распределение (разграничение) полномочий и обязанностей | | |
| Компетенции и развитие персонала | | |
| 2. | Система управления рисками организации | Выявление организацией рисков, связанных с искажением бухгалтерской (финансовой), налоговой и иной отчетности организации, в целях налогового мониторинга | | |
| Оценка организацией рисков, связанных с искажением бухгалтерской (финансовой), налоговой и иной отчетности организации, в целях налогового мониторинга | | |
| Документирование рисков, связанных с искажением бухгалтерской (финансовой), налоговой и иной отчетности организации, в целях налогового мониторинга | | |
| 3. | Контрольные процедуры организации | Описание контрольных процедур организации | | |
| Документирование выполнения контрольных процедур организации | | |
| Оценка эффективности контрольных процедур организации | | |
| Наличие автоматизированных контрольных процедур организации | | |
| Соотношение автоматизированных и ручных контрольных процедур организации | | |
| 4. | Информационные системы организации | Внутренний и внешний аудит информационных систем организации | | |
| Наличие защиты от несанкционированного доступа к исходным данным | | |
| Информационные системы организации для организации бухгалтерского и налогового учета | | |
| Информационные системы организации, используемые для контроля за правильностью исчисления (удержания) налогов, сборов, страховых взносов и для подготовки бухгалтерской (финансовой), налоговой и иной отчетности | | |
| Наличие контролей, выполняемых превентивно | | |
| 5. | Мониторинг организацией средств контроля | Мониторинг и оценка организацией системы внутреннего контроля организации | | |
| Мероприятия по совершенствованию системы внутреннего контроля организации | | |
| Внутренний и внешний аудит | | |
| ИТОГО количество баллов | | |
| Уровень организации системы внутреннего контроля организации <5> | |
|
| (должность, Ф.И.О. <6> руководителя организации (представителя организации)) |
| |
| (наименование и реквизиты документа, подтверждающего полномочия представителя организации) |
<1> Указывается период проведения налогового мониторинга.
<2> Указывается код периода документа: при первичном представлении в год, предшествующий году проведения налогового мониторинга, указывается код периода "29", далее указывается код периода "34" - год, следующий за периодом проведения налогового мониторинга.
<3> Указывается порядковый номер редакции, при представлении первичного документа - "00", в последующем (уточненном) документе - указывается порядковый номер редакции - "01", "02" и т.д.
<4> Указывается КПП, присвоенный организации при постановке на учет в налоговом органе по месту ее нахождения. Для организации, отнесенной в соответствии со статьей 83 Налогового кодекса Российской Федерации к категории крупнейших налогоплательщиков, указывается КПП, присвоенный при постановке на учет в налоговом органе в качестве крупнейшего налогоплательщика.
<5> Уровень организации системы внутреннего контроля организации определяется в соответствии с пунктом 15.5 настоящих Требований к организации системы внутреннего контроля: "1" - начальный, "2" - определенный, "3" - контролируемый, "4" - управляемый, "5" - совершенствуемый.
<6> Отчество указывается при наличии.
Приложение N 15
к Требованиям к организации
системы внутреннего контроля,
утвержденным приказом
от 25.05.2021 N ЕД-7-23/518@
ФОРМАТ ПРЕДСТАВЛЕНИЯ ОЦЕНКИ УРОВНЯ ОРГАНИЗАЦИИ СИСТЕМЫ ВНУТРЕННЕГО КОНТРОЛЯ ОРГАНИЗАЦИИ В ЭЛЕКТРОННОЙ ФОРМЕ
I. ОБЩИЕ ПОЛОЖЕНИЯ
1. Настоящий формат описывает требования к XML файлам (далее - файл обмена) передачи в налоговые органы в электронной форме представления оценки уровня организации системы внутреннего контроля организации в электронной.
2. Номер версии настоящего формата 5.01, часть 422.
II. ОПИСАНИЕ ФАЙЛА ОБМЕНА
3. Имя файла обмена должно иметь следующий вид:
R_T_A_K_O_GGGGMMDD_N, где:
R_T - префикс, принимающий значение ON_OSVKNALMON;
А_К - идентификатор получателя информации, где: А - идентификатор получателя, которому направляется файл обмена, К - идентификатор конечного получателя, для которого предназначена информация из данного файла обмена. Передача файла от отправителя к конечному получателю (К) может осуществляться в несколько этапов через другие налоговые органы, осуществляющие передачу файла на промежуточных этапах, которые обозначаются идентификатором А. В случае передачи файла от отправителя к конечному получателю при отсутствии налоговых органов, осуществляющих передачу на промежуточных этапах, значения идентификаторов А и К совпадают. Каждый из идентификаторов (А и К) имеет вид для налоговых органов - четырехразрядный код налогового органа;
О - идентификатор отправителя информации, имеет вид:
для организаций - девятнадцатиразрядный код (идентификационный номер налогоплательщика (далее - ИНН) и код причины постановки на учет (далее - КПП) организации (обособленного подразделения);
GGGG - год формирования передаваемого файла, ММ - месяц, DD - день;
N - идентификационный номер файла (длина - от 1 до 36 знаков. Идентификационный номер файла должен обеспечивать уникальность файла).
Расширение имени файла - xml. Расширение имени файла может указываться как строчными, так и прописными буквами.
Параметры первой строки файла обмена
Первая строка XML файла должна иметь следующий вид:
<?xml version ="1.0" encoding ="windows-1251"?>
Имя файла, содержащего XML схему файла обмена, должно иметь следующий вид:
ON_OSVKNALMON_1_422_00_05_01_xx, где хх - номер версии схемы.
Расширение имени файла - xsd.
XML схема файла обмена приводится отдельным файлом.
4. Логическая модель файла обмена представлена в виде диаграммы структуры файла обмена на рисунке 1 настоящего формата. Элементами логической модели файла обмена являются элементы и атрибуты XML файла. Перечень структурных элементов логической модели файла обмена и сведения о них приведены в таблицах 4.1 - 4.14 настоящего формата.
Для каждого структурного элемента логической модели файла обмена приводятся следующие сведения:
наименование элемента. Приводится полное наименование элемента. В строке таблицы могут быть описаны несколько элементов, наименования которых разделены символом "|". Такая форма записи применяется при наличии в файле обмена только одного элемента из описанных в этой строке;
сокращенное наименование (код) элемента. Приводится сокращенное наименование элемента. Синтаксис сокращенного наименования должен удовлетворять спецификации XML;
признак типа элемента. Может принимать следующие значения: "С" - сложный элемент логической модели (содержит вложенные элементы), "П" - простой элемент логической модели, реализованный в виде элемента XML файла, "А" - простой элемент логической модели, реализованный в виде атрибута элемента XML файла. Простой элемент логической модели не содержит вложенные элементы;
формат элемента. Формат элемента представляется следующими условными обозначениями: Т - символьная строка; N - числовое значение (целое или дробное).
Формат символьной строки указывается в виде T(n-k) или Т(=k), где: n - минимальное количество знаков, k - максимальное количество знаков, символ "- " - разделитель, символ "=" означает фиксированное количество знаков в строке. В случае, если минимальное количество знаков равно 0, формат имеет вид Т(0-k). В случае, если максимальное количество знаков не ограничено, формат имеет вид Т(n-).
Формат числового значения указывается в виде N(m.k), где: m - максимальное количество знаков в числе, включая целую и дробную часть числа без разделяющей десятичной точки и знака (для отрицательного числа), k - максимальное число знаков дробной части числа. Если число знаков дробной части числа равно 0 (то есть число целое), то формат числового значения имеет вид N(m).
Для простых элементов, являющихся базовыми в XML, например, элемент с типом "date", поле "Формат элемента" не заполняется. Для таких элементов в поле "Дополнительная информация" указывается тип базового элемента;
признак обязательности элемента определяет обязательность наличия элемента (совокупности наименования элемента и его значения) в файле обмена. Признак обязательности элемента может принимать следующие значения: "О" - наличие элемента в файле обмена обязательно; "Н" - наличие элемента в файле обмена необязательно, то есть элемент может отсутствовать. Если элемент принимает ограниченный перечень значений (по классификатору, кодовому словарю и тому подобному), то признак обязательности элемента дополняется символом "К". Например, "ОК". В случае, если количество реализаций элемента может быть более одной, то признак обязательности элемента дополняется символом "М". Например, "НМ" или "ОКМ".
К вышеперечисленным признакам обязательности элемента может добавляться значение "У" в случае описания в XML схеме условий, предъявляемых к элементу в файле обмена, описанных в графе "Дополнительная информация". Например, "НУ" или "ОКУ";
дополнительная информация содержит, при необходимости, требования к элементу файла обмена, не указанные ранее. Для сложных элементов указывается ссылка на таблицу, в которой описывается состав данного элемента. Для элементов, принимающих ограниченный перечень значений из классификатора (кодового словаря и тому подобного), указывается соответствующее наименование классификатора (кодового словаря и тому подобного) или приводится перечень возможных значений. Для классификатора (кодового словаря и тому подобного) может указываться ссылка на его местонахождение. Для элементов, использующих пользовательский тип данных, указывается наименование типового элемента.

Рисунок 1. Диаграмма структуры файла обмена
Таблица 4.1
Файл обмена (Файл)
| Наименование элемента | Сокращенное наименование (код) элемента | Признак типа элемента | Формат элемента | Признак обязательности элемента | Дополнительная информация |
| Идентификатор файла | ИдФайл | А | Т(1-255) | ОУ | Содержит (повторяет) имя сформированного файла (без расширения) |
| Версия программы, с помощью которой сформирован файл | ВерсПрог | А | Т(1-40) | О | |
| Версия формата | ВерсФорм | А | Т(1-5) | О | Принимает значение: 5.01 |
| Состав и структура документа | Документ | С | | О | Состав элемента представлен в таблице 4.2 |
Таблица 4.2
Состав и структура документа (Документ)
| Наименование элемента | Сокращенное наименование (код) элемента | Признак типа элемента | Формат элемента | Признак обязательности элемента | Дополнительная информация |
| Код формы документа по КНД | КНД | А | Т(=7) | ОК | Типовой элемент <КНДТип>. Принимает значение: 1125313 |
| Дата формирования документа | ДатаДок | А | Т(=10) | О | Типовой элемент <ДатаТип>. Дата в формате ДД.ММ.ГГГГ |
| Код налогового органа | КодНО | А | Т(=4) | ОК | Типовой элемент <СОНОТип> |
| Период налогового мониторинга | ГодНМ | А | | О | Типовой элемент <xs:gYear>. Год в формате ГГГГ |
| Код периода документа | Период | А | Т(=2) | ОК | Принимает значение: 29 - год (планируемый год проведения налогового мониторинга) | 34 - год |
| Порядковый номер редакции | НомерРед | А | N(2) | О | Указывается последовательная нумерация редакции документа. При представлении первичного документа указывается "0", в последующем (уточненном) документе указывается следующий номер редакции "1", "2" и т.д. |
| Сведения о налогоплательщике | СвНП | С | | О | Состав элемента представлен в таблице 4.3 |
| Сведения о лице, подписавшем документ | Подписант | С | | О | Состав элемента представлен в таблице 4.5 |
| Оценка уровня организации системы внутреннего контроля организации | ОценСВК | С | | О | Состав элемента представлен в таблице 4.7 |
Таблица 4.3
Сведения о налогоплательщике (СвНП)
| Наименование элемента | Сокращенное наименование (код) элемента | Признак типа элемента | Формат элемента | Признак обязательности элемента | Дополнительная информация |
| Сведения об организации - налогоплательщике | НПЮЛ | С | | О | Состав элемента представлен в таблице 4.4 |
Таблица 4.4
Сведения об организации - налогоплательщике (НПЮЛ)
| Наименование элемента | Сокращенное наименование (код) элемента | Признак типа элемента | Формат элемента | Признак обязательности элемента | Дополнительная информация |
| Наименование организации - налогоплательщика (плательщика сбора, плательщика страховых взносов, налогового агента) | НаимОрг | А | Т(1-1000) | О | |
| ИНН организации | ИННЮЛ | А | Т(=10) | О | Типовой элемент <ИННЮЛТип> |
| КПП | КПП | А | Т(=9) | О | Типовой элемент <КППТип> |
Таблица 4.5
Сведения о лице, подписавшем документ (Подписант)
| Наименование элемента | Сокращенное наименование (код) элемента | Признак типа элемента | Формат элемента | Признак обязательности элемента | Дополнительная информация |
| Признак лица, подписавшего документ | ПрПодп | А | Т(=1) | ОК | Принимает значение: 1 - налогоплательщик | 2 - уполномоченный представитель |
| Должность | Долж | А | Т(1-255) | О | |
| Фамилия, имя, отчество руководителя организации (представителя организации) | ФИО | С | | О | Типовой элемент <ФИОТип>. Состав элемента представлен в таблице 4.14 |
| Сведения о представителе организации | СвПред | С | | НУ | Состав элемента представлен в таблице 4.6. Элемент обязателен при <ПрПодп> = 2 |
Таблица 4.6
Сведения о представителе организации (СвПред)
| Наименование элемента | Сокращенное наименование (код) элемента | Признак типа элемента | Формат элемента | Признак обязательности элемента | Дополнительная информация |
| Наименование и реквизиты документа, подтверждающего полномочия представителя организации | НаимДок | А | ТЦ-120) | О | |
Таблица 4.7
Оценка уровня организации системы внутреннего контроля организации (ОценСВК)
| Наименование элемента | Сокращенное наименование (код) элемента | Признак типа элемента | Формат элемента | Признак обязательности элемента | Дополнительная информация |
| Итого максимальное количество баллов по компоненту | ИтогМаксБалл | А | N(3) | О | |
| Итого фактическое количество баллов, набранное организацией | ИтогФактБалл | А | N(3) | О | |
| Уровень организации системы внутреннего контроля организации | УровОргСВК | А | Т(=1) | ОК | Принимает значение: 1 - начальный | 2 - определенный | 3 - контролируемый | 4 - управляемый | 5 - совершенствуемый |
| Контрольная среда организации | КонтрСред | С | | О | Состав элемента представлен в таблице 4.8 |
| Система управления рисками организации | СисУпрРиск | С | | О | Состав элемента представлен в таблице 4.9 |
| Контрольные процедуры организации | КонтрПроц | С | | О | Состав элемента представлен в таблице 4.10 |
| Информационные системы организации | ИнфСистем | С | | О | Состав элемента представлен в таблице 4.11 |
| Мониторинг организацией средств контроля | МонитОргСК | С | | О | Состав элемента представлен в таблице 4.12 |
Таблица 4.8
Контрольная среда организации (КонтрСред)
| Наименование элемента | Сокращенное наименование (код) элемента | Признак типа элемента | Формат элемента | Признак обязательности элемента | Дополнительная информация |
| Соблюдение профессиональных, этических и поведенческих стандартов (стандарты поведения) | СоблСтандарт | С | | О | Типовой элемент <СведКритТип>. Состав элемента представлен в таблице 4.13 |
| Участие руководителя организации | УчастРуков | С | | О | Типовой элемент <СведКритТип>. Состав элемента представлен в таблице 4.13 |
| Организационная структура, распределение (разграничение) полномочий и обязанностей | ОргСтруктур | С | | О | Типовой элемент <СведКритТип>. Состав элемента представлен в таблице 4.13 |
| Компетенции и развитие персонала | КомпПерсон | С | | О | Типовой элемент <СведКритТип>. Состав элемента представлен в таблице 4.13 |
Таблица 4.9
Система управления рисками организации (СисУпрРиск)
| Наименование элемента | Сокращенное наименование (код) элемента | Признак типа элемента | Формат элемента | Признак обязательности элемента | Дополнительная информация |
| Выявление организацией рисков, связанных с искажением бухгалтерской (финансовой), налоговой и иной отчетности организации, в целях налогового мониторинга | ВыявРискНБО | С | | О | Типовой элемент <СведКритТип>. Состав элемента представлен в таблице 4.13 |
| Оценка организацией рисков, связанных с искажением бухгалтерской (финансовой), налоговой и иной отчетности организации, в целях налогового мониторинга | ОценРискНБО | С | | О | Типовой элемент <СведКритТип>. Состав элемента представлен в таблице 4.13 |
| Документирование рисков, связанных с искажением бухгалтерской (финансовой), налоговой и иной отчетности организации, в целях налогового мониторинга | ДокРискНБО | С | | О | Типовой элемент <СведКритТип>. Состав элемента представлен в таблице 4.13 |
Таблица 4.10
Контрольные процедуры организации (КонтрПроц)
| Наименование элемента | Сокращенное наименование (код) элемента | Признак типа элемента | Формат элемента | Признак обязательности элемента | Дополнительная информация |
| Описание контрольных процедур организации | ОписКП | С | | О | Типовой элемент <СведКритТип>. Состав элемента представлен в таблице 4.13 |
| Документирование выполнения контрольных процедур организации | ДокВыпКП | С | | О | Типовой элемент <СведКритТип>. Состав элемента представлен в таблице 4.13 |
| Оценка эффективности контрольных процедур организации | ОценЭффектКП | С | | О | Типовой элемент <СведКритТип>. Состав элемента представлен в таблице 4.13 |
| Наличие автоматизированных контрольных процедур организации | НаличАвтомКП | С | | О | Типовой элемент <СведКритТип>. Состав элемента представлен в таблице 4.13 |
| Соотношение автоматизированных и ручных контрольных процедур организации | СоотнАвтРучКП | с | | О | Типовой элемент <СведКритТип>. Состав элемента представлен в таблице 4.13 |
Таблица 4.11
Информационные системы организации (ИнфСистем)
| Наименование элемента | Сокращенное наименование (код) элемента | Признак типа элемента | Формат элемента | Признак обязательности элемента | Дополнительная информация |
| Внутренний и внешний аудит информационных систем организации | АудитИнфСист | С | | О | Типовой элемент <СведКритТип>. Состав элемента представлен в таблице 4.13 |
| Наличие защиты от несанкционированного доступа к исходным данным | ЗащитДоступИД | С | | О | Типовой элемент <СведКритТип>. Состав элемента представлен в таблице 4.13 |
| Информационные системы организации для организации бухгалтерского и налогового учета | ИСОргБНУчет | С | | О | Типовой элемент <СведКритТип>. Состав элемента представлен в таблице 4.13 |
| Информационные системы организации, используемые для контроля за правильностью исчисления (удержания) налогов, сборов, страховых взносов и для подготовки бухгалтерской (финансовой), налоговой и иной отчетности | ИСОргКонтрИсч | С | | О | Типовой элемент <СведКритТип>. Состав элемента представлен в таблице 4.13 |
| Наличие контролей, выполняемых превентивно | КонтрРеалВрем | С | | О | Типовой элемент <СведКритТип>. Состав элемента представлен в таблице 4.13 |
Таблица 4.12
Мониторинг организацией средств контроля (МонитОргСК)
| Наименование элемента | Сокращенное наименование (код) элемента | Признак типа элемента | Формат элемента | Признак обязательности элемента | Дополнительная информация |
| Мониторинг и оценка организацией системы внутреннего контроля организации | МонитОценСВК | С | | О | Типовой элемент <СведКритТип>. Состав элемента представлен в таблице 4.13 |
| Мероприятия по совершенствованию системы внутреннего контроля организации | МерСовершСВК | С | | О | Типовой элемент <СведКритТип>. Состав элемента представлен в таблице 4.13 |
| Внутренний и внешний аудит | Аудит | С | | О | Типовой элемент <СведКритТип>. Состав элемента представлен в таблице 4.13 |
Таблица 4.13
Сведения о критерии (СведКритТип)
| Наименование элемента | Сокращенное наименование (код) элемента | Признак типа элемента | Формат элемента | Признак обязательности элемента | Дополнительная информация |
| Максимальное количество баллов по компоненту | МаксБалл | А | N(3) | О | |
| Фактическое количество баллов, набранное организацией | ФактБалл | А | N(3) | О | |
Таблица 4.14
Фамилия, имя, отчество (ФИОТип)
| Наименование элемента | Сокращенное наименование (код) элемента | Признак типа элемента | Формат элемента | Признак обязательности элемента | Дополнительная информация |
| Фамилия | Фамилия | А | Т(1-60) | О | |
| Имя | Имя | А | Т(1-60) | О | |
| Отчество | Отчество | А | Т(1-60) | Н | |
Приложение N 16
к Требованиям к организации
системы внутреннего контроля,
утвержденным приказом
от 25.05.2021 N ЕД-7-23/518@
Форма по КНД 1125314
| В | |
| | | (наименование налогового органа) |
| | | | | | | | | | | | | | | | | | | | | | | | | | Код налогового органа | | | | | | |
| | | | | | | | | | | | | | | | | | | | | | | | | | | Период налогового мониторинга | | | | | | |
| | | | | | | | | | | | | | | | | | | | | | | | | | | Код периода документа <1> | | | | | | |
| | | | | | | | | | | | | | | | | | | | | | | | | | | Порядковый номер редакции <2> | | | | | | |
МЕРОПРИЯТИЯ ПО СОВЕРШЕНСТВОВАНИЮ СИСТЕМЫ ВНУТРЕННЕГО КОНТРОЛЯ ОРГАНИЗАЦИИ
|
| (полное и сокращенное наименование организации - налогоплательщика (плательщика сбора, плательщика страховых взносов, налогового агента)) |
| N п/п | Задачи | Мероприятие | Срок выполнения | Ответственные исполнители | Примечание |
| 1 | 2 | 3 | 4 | 5 | 6 |
| | | | | | |
|
| (должность, Ф.И.О. <4> руководителя организации (представителя организации)) |
| |
| (наименование и реквизиты документа, подтверждающего полномочия представителя организации) |
<1> Указывается код периода документа "34" - год, следующий за периодом проведения налогового мониторинга.
<2> Указывается порядковый номер редакции, при представлении первичного документа - "00", в последующем (уточненном) документе указывается порядковый номер редакции - "01", "02" и т.д.
<3> Указывается КПП, присвоенный организации при постановке на учет в налоговом органе по месту ее нахождения. Для организации, отнесенной в соответствии со статьей 83 Налогового кодекса Российской Федерации к категории крупнейших налогоплательщиков, указывается КПП, присвоенный при постановке на учет в налоговом органе в качестве крупнейшего налогоплательщика.
<4> Отчество указывается при наличии.
Приложение N 17
к Требованиям к организации
системы внутреннего контроля,
утвержденным приказом
от 25.05.2021 N ЕД-7-23/518@
ФОРМАТ ПРЕДСТАВЛЕНИЯ МЕРОПРИЯТИЙ ПО СОВЕРШЕНСТВОВАНИЮ СИСТЕМЫ ВНУТРЕННЕГО КОНТРОЛЯ ОРГАНИЗАЦИИ В ЭЛЕКТРОННОЙ ФОРМЕ
I. ОБЩИЕ ПОЛОЖЕНИЯ
1. Настоящий формат описывает требования к XML файлам (далее - файл обмена) передачи в налоговые органы в электронной форме информации о мероприятиях по совершенствованию системы внутреннего контроля организации.
2. Номер версии настоящего формата 5.01, часть 423.
II. ОПИСАНИЕ ФАЙЛА ОБМЕНА
3. Имя файла обмена должно иметь следующий вид:
R_T_A_K_О_GGGGMMDD_N, где:
R_T - префикс, принимающий значение ON_SSVKNALMON;
А_К - идентификатор получателя информации, где: А - идентификатор получателя, которому направляется файл обмена, К - идентификатор конечного получателя, для которого предназначена информация из данного файла обмена. Передача файла от отправителя к конечному получателю (К) может осуществляться в несколько этапов через другие налоговые органы, осуществляющие передачу файла на промежуточных этапах, которые обозначаются идентификатором А. В случае передачи файла от отправителя к конечному получателю при отсутствии налоговых органов, осуществляющих передачу на промежуточных этапах, значения идентификаторов А и К совпадают. Каждый из идентификаторов (А и К) имеет вид для налоговых органов - четырехразрядный код налогового органа;
О - идентификатор отправителя информации, имеет вид:
для организаций - девятнадцатиразрядный код (идентификационный номер налогоплательщика (далее - ИНН) и код причины постановки на учет (далее - КПП) организации (обособленного подразделения);
GGGG - год формирования передаваемого файла, ММ - месяц, DD - день;
N - идентификационный номер файла (длина - от 1 до 36 знаков. Идентификационный номер файла должен обеспечивать уникальность файла).
Расширение имени файла - xml. Расширение имени файла может указываться как строчными, так и прописными буквами.
Параметры первой строки файла обмена
Первая строка XML файла должна иметь следующий вид:
<?xml version ="1.0" encoding ="windows-1251"?>
Имя файла, содержащего XML схему файла обмена, должно иметь следующий вид:
ON_SSVKNALMON_1_423_00_05_01_xx, где хх - номер версии схемы. Расширение имени файла - xsd.
XML схема файла обмена приводится отдельным файлом.
4. Логическая модель файла обмена представлена в виде диаграммы структуры файла обмена на рисунке 1 настоящего формата. Элементами логической модели файла обмена являются элементы и атрибуты XML файла. Перечень структурных элементов логической модели файла обмена и сведения о них приведены в таблицах 4.1 - 4.8 настоящего формата.
Для каждого структурного элемента логической модели файла обмена приводятся следующие сведения:
наименование элемента. Приводится полное наименование элемента. В строке таблицы могут быть описаны несколько элементов, наименования которых разделены символом "|". Такая форма записи применяется при наличии в файле обмена только одного элемента из описанных в этой строке;
сокращенное наименование (код) элемента. Приводится сокращенное наименование элемента. Синтаксис сокращенного наименования должен удовлетворять спецификации XML;
признак типа элемента. Может принимать следующие значения: "С" - сложный элемент логической модели (содержит вложенные элементы), "П" - простой элемент логической модели, реализованный в виде элемента XML файла, "А" - простой элемент логической модели, реализованный в виде атрибута элемента XML файла. Простой элемент логической модели не содержит вложенные элементы;
формат элемента. Формат элемента представляется следующими условными обозначениями: Т - символьная строка; N - числовое значение (целое или дробное).
Формат символьной строки указывается в виде T(n-k) или Т(=k), где: n - минимальное количество знаков, k - максимальное количество знаков, символ "- " - разделитель, символ "=" означает фиксированное количество знаков в строке. В случае, если минимальное количество знаков равно 0, формат имеет вид Т(0-k). В случае, если максимальное количество знаков не ограничено, формат имеет вид Т(n-).
Формат числового значения указывается в виде N(m.k), где: m - максимальное количество знаков в числе, включая целую и дробную часть числа без разделяющей десятичной точки и знака (для отрицательного числа), k - максимальное число знаков дробной части числа. Если число знаков дробной части числа равно 0 (то есть число целое), то формат числового значения имеет вид N(m).
Для простых элементов, являющихся базовыми в XML, например, элемент с типом "date", поле "Формат элемента" не заполняется. Для таких элементов в поле "Дополнительная информация" указывается тип базового элемента;
признак обязательности элемента определяет обязательность наличия элемента (совокупности наименования элемента и его значения) в файле обмена. Признак обязательности элемента может принимать следующие значения: "О" - наличие элемента в файле обмена обязательно; "Н" - наличие элемента в файле обмена необязательно, то есть элемент может отсутствовать. Если элемент принимает ограниченный перечень значений (по классификатору, кодовому словарю и тому подобному), то признак обязательности элемента дополняется символом "К". Например, "ОК". В случае, если количество реализаций элемента может быть более одной, то признак обязательности элемента дополняется символом "М". Например, "НМ" или "ОКМ".
К вышеперечисленным признакам обязательности элемента может добавляться значение "У" в случае описания в XML схеме условий, предъявляемых к элементу в файле обмена, описанных в графе "Дополнительная информация". Например, "НУ" или "ОКУ";
дополнительная информация содержит, при необходимости, требования к элементу файла обмена, не указанные ранее. Для сложных элементов указывается ссылка на таблицу, в которой описывается состав данного элемента. Для элементов, принимающих ограниченный перечень значений из классификатора (кодового словаря и тому подобного), указывается соответствующее наименование классификатора (кодового словаря и тому подобного) или приводится перечень возможных значений. Для классификатора (кодового словаря и тому подобного) может указываться ссылка на его местонахождение. Для элементов, использующих пользовательский тип данных, указывается наименование типового элемента.

Рисунок 1. Диаграмма структуры файла обмена
Таблица 4.1
Файл обмена (Файл)
| Наименование элемента | Сокращенное наименование (код) элемента | Признак типа элемента | Формат элемента | Признак обязательности элемента | Дополнительная информация |
| Идентификатор файла | ИдФайл | А | Т(1-255) | ОУ | Содержит (повторяет) имя сформированного файла (без расширения) |
| Версия программы, с помощью которой сформирован файл | ВерсПрог | А | Т(1-40) | О | |
| Версия формата | ВерсФорм | А | Т(1-5) | О | Принимает значение: 5.01 |
| Состав и структура документа | Документ | С | | О | Состав элемента представлен в таблице 4.2 |
Таблица 4.2
Состав и структура документа (Документ)
| Наименование элемента | Сокращенное наименование (код) элемента | Признак типа элемента | Формат элемента | Признак обязательности элемента | Дополнительная информация |
| Код формы документа по КНД | КНД | А | Т(=7) | ОК | Типовой элемент <КНДТип>. Принимает значение: 1125314 |
| Дата формирования документа | ДатаДок | А | Т(=10) | О | Типовой элемент <ДатаТип>. Дата в формате ДД.ММ.ГГГГ |
| Код налогового органа | КодНО | А | Т(=4) | ОК | Типовой элемент <СОНОТип> |
| Период налогового мониторинга | ГодНМ | А | | О | Типовой элемент <xs:gYear>. Год в формате ГГГГ |
| Код периода документа | Период | А | Т(=2) | ОК | Принимает значение: 34 - год |
| Порядковый номер редакции | НомерРед | А | N(2) | О | Указывается последовательная нумерация редакции документа. При представлении первичного документа указывается "0", в последующем (уточненном) документе указывается следующий номер редакции "1", "2" и т.д. |
| Сведения о налогоплательщике | СвНП | С | _ | О | Состав элемента представлен в таблице 4.3 |
| Сведения о лице, подписавшем документ | Подписант | С | | О | Состав элемента представлен в таблице 4.5 |
| Мероприятия по совершенствованию системы внутреннего контроля организации | МерСовСВК | С | | ОМ | Состав элемента представлен в таблице 4.7 |
Таблица 4.3
Сведения о налогоплательщике (СвНП)
| Наименование элемента | Сокращенное наименование (код) элемента | Признак типа элемента | Формат элемента | Признак обязательности элемента | Дополнительная информация |
| Сведения об организации - налогоплательщике | НПЮЛ | С | | О | Состав элемента представлен в таблице 4.4 |
Таблица 4.4
Сведения об организации - налогоплательщике (НПЮЛ)
| Наименование элемента | Сокращенное наименование (код) элемента | Признак типа элемента | Формат элемента | Признак обязательности элемента | Дополнительная информация |
| Наименование организации - налогоплательщика (плательщика сбора, плательщика страховых взносов, налогового агента) | НаимОрг | А | Т(1-1000) | О | |
| ИНН организации | ИННЮЛ | А | Т(=10) | О | Типовой элемент <ИННЮЛТип> |
| КПП | КПП | А | Т(=9) | О | Типовой элемент <КППТип> |
Таблица 4.5
Сведения о лице, подписавшем документ (Подписант)
| Наименование элемента | Сокращенное наименование (код) элемента | Признак типа элемента | Формат элемента | Признак обязательности элемента | Дополнительная информация |
| Признак лица, подписавшего документ | ПрПодп | А | Т(=1) | ОК | Принимает значение: 1 - налогоплательщик | 2 - уполномоченный представитель |
| Должность | Долж | А | Т(1-255) | О | |
| Фамилия, имя, отчество руководителя организации (представителя организации) | ФИО | С | | О | Типовой элемент <ФИОТип>. Состав элемента представлен в таблице 4.8 |
| Сведения о представителе организации | СвПред | С | | НУ | Состав элемента представлен в таблице 4.6. Элемент обязателен при <ПрПодп> = 2 |
Таблица 4.6
Сведения о представителе организации (СвПред)
| Наименование элемента | Сокращенное наименование (код) элемента | Признак типа элемента | Формат элемента | Признак обязательности элемента | Дополнительная информация |
| Наименование и реквизиты документа, подтверждающего полномочия представителя организации | НаимДок | А | Т(1-120) | О | |
Таблица 4.7
Мероприятия по совершенствованию системы внутреннего контроля организации (МерСовСВК)
| Наименование элемента | Сокращенное наименование (код) элемента | Признак типа элемента | Формат элемента | Признак обязательности элемента | Дополнительная информация |
| Задача, на выполнение которой направлено мероприятие | Задача | А | Т(1-2000) | О | |
| Наименование мероприятия по совершенствованию системы внутреннего контроля организации | Мероприят | А | Т(1-2000) | О | |
| Срок, в который мероприятие должно быть выполнено | СрокВып | А | Т(=10) | О | Типовой элемент <ДатаТип>. Дата в формате ДД.ММ.ГГГГ |
| Иная дополнительная информация | ДопИнф | А | Т(1-2000) | Н | |
| Ответственные исполнители | ОтвИсп | П | Т(1-1000) | НМ | |
Таблица 4.8
Фамилия, имя, отчество (ФИОТип)
| Наименование элемент а | Сокращенное наименование (код) элемента | Признак типа элемента | Формат элемента | Признак обязательности элемента | Дополнительная информация |
| Фамилия | Фамилия | А | Т(1-60) | О | |
| Имя | Имя | А | Т(1-60) | О | |
| Отчество | Отчество | А | Т(1-60) | Н | |
Приложение N 18
к Требованиям к организации
системы внутреннего контроля,
утвержденным приказом
от 25.05.2021 N ЕД-7-23/518@
Форма по КНД 1125315
| В | |
| | | (наименование налогового органа по месту нахождения организации (по месту учета в качестве крупнейшего налогоплательщика)) |
| | | | | | | | | | | | | | | | | | | | | | | Код налогового органа | | | | | | | | | |
| | | | | | | | | | | | | | | | | | | | | | | | Порядковый номер редакции | | | | | / | | | | |
| | | | | | | | | | | | | | | | | | | | | | | | | | | | | | | | год | / | номер <1> | |
| | | | | | | | | | | | | | | | | | | | | | | | | | | | | | | | | | | | | | | | |
| | | | | | | | | | | | | | | | | | | | | | | | Дата <2> | | | | | | | | | | | | | | |
| | | | | | | | | | | | | | | | | | | | | | | | | | | | | | | | число | месяц | год | |
| | | | | | | | | | | | | | | | | | | | | | | | Период налогового мониторинга | | | | | | | | | |
ИНФОРМАЦИЯ ОБ ОРГАНИЗАЦИИ СИСТЕМЫ ВНУТРЕННЕГО КОНТРОЛЯ ОРГАНИЗАЦИИ
|
| (сокращенное наименование организации) |
| |
| (полное наименование организации) |
Глава I. Общие положения
1. Цели и задачи системы внутреннего контроля организации.
2. Организационно-распорядительные документы, регламентирующие порядок функционирования системы внутреннего контроля организации.
3. Структурные подразделения, отвечающие за функционирование системы внутреннего контроля организации.
4. Порядок проведения аудита и оценки системы внутреннего контроля организации.
Глава II. Контрольная среда организации
5. Профессиональные, этические и поведенческие стандарты, применяемые при организации системы внутреннего контроля организации.
6. Распределение и разграничение полномочий и обязанностей сотрудников при организации системы внутреннего контроля организации (графическое изображение в виде схемы).
7. Требования к квалификации сотрудников, процесс обучения и повышения квалификации сотрудников, применяемые при организации системы внутреннего контроля организации.
Глава III. Система управления рисками организации
8. Оценка стратегии управления рисками организации.
9. Способы и методы выявления и оценки организацией рисков.
10. Уровень существенности, используемый при выявлении и оценке организацией рисков.
11. Операции, характеризующиеся высоким уровнем потенциального риска.
12. Описание рисков, идентифицируемых организацией в целях налогового мониторинга.
Глава IV. Контрольные процедуры организации
13. Документы, используемые при разработке контрольных процедур организации.
14. Описание уровней контроля и контрольных процедур организации, осуществляемых в целях налогового мониторинга.
15. Порядок документального оформления результатов выполнения контрольных процедур организации.
16. Порядок проведения анализа результатов выполнения контрольных процедур организации.
Глава V. Информационные системы организации
17. Порядок проведения аудита информационных систем организации.
18. Стандарты и правила в области информационной безопасности.
Глава VI. Мониторинг организацией средств контроля
19. Порядок осуществления организацией мониторинга и оценки организации системы внутреннего контроля организации.
20. Порядок разработки и утверждения мероприятий по совершенствованию системы внутреннего контроля организации.
21. Проверочный лист для оценки уровня организации системы внутреннего контроля организации.
|
| (должность, Ф.И.О. <4> руководителя организации (представителя организации)) |
| |
| (наименование, иные реквизиты документа, подтверждающего полномочия представителя организации) |
<1> Указывается период проведения налогового мониторинга, на который представляется информация, и номер версии представляемой информации "00", в последующей (уточненной) информации указывается номер корректировки версии - "01", "02" и т.д.
<2> Указывается дата, по состоянию на которую представляется информация, в формате: чч.мм.гггг.
<3> Указывается КПП, присвоенный организации при постановке на учет в налоговом органе по месту ее нахождения. Для организации, отнесенной в соответствии со статьей 83 Налогового кодекса Российской Федерации к категории крупнейших налогоплательщиков, указывается КПП, присвоенный при постановке на учет в налоговом органе в качестве крупнейшего налогоплательщика.
<4> Отчество указывается при наличии
Приложение N 1
к Информации об организации системы
внутреннего контроля организации
ЦЕЛИ И ЗАДАЧИ СИСТЕМЫ ВНУТРЕННЕГО КОНТРОЛЯ ОРГАНИЗАЦИИ
| N п/п | Цели и задачи системы внутреннего контроля | Соответствие (1 - наличие, 0 - отсутствие) |
| 1 | 2 | 3 |
| 1 | Упорядоченное и эффективное ведение финансово-хозяйственной деятельности | |
| 2 | Достижение финансовых и операционных показателей | |
| 3 | Сохранность активов | |
| 4 | Выявление, исправление и предотвращение ошибок и искажения информации при исчислении (удержании) налогов, сборов, страховых взносов | |
| 5 | Полнота и своевременность уплаты (перечисления) налогов, сборов, страховых взносов | |
| 6 | Своевременная подготовка бухгалтерской (финансовой), налоговой и иной отчетности организации | |
| 7 | Соблюдение требований законодательства о налогах и сборах | |
| 8 | Защита интересов акционеров, инвесторов, собственников | |
| 9 | Предотвращение и устранение конфликтов интересов | |
| 10 | Обеспечение проверки обоснованности, экономической оправданности и документального подтверждения в отношении объектов учета | |
| 11 | Обеспечение выявления, оценки, минимизации и (или) устранения рисков неправильного исчисления (удержания), неполной и (или) несвоевременной уплаты (перечисления) налогов, сборов, страховых взносов организации | |
Приложение N 2
к Информации об организации системы
внутреннего контроля организации
ОРГАНИЗАЦИОННО-РАСПОРЯДИТЕЛЬНЫЕ ДОКУМЕНТЫ, РЕГЛАМЕНТИРУЮЩИЕ ПОРЯДОК ФУНКЦИОНИРОВАНИЯ СИСТЕМЫ ВНУТРЕННЕГО КОНТРОЛЯ ОРГАНИЗАЦИИ
| N п/п | Критерии, подлежащие раскрытию в организационно-распорядительных документах | Документ (1 - наличие, 0 - отсутствие) | Организационно-распорядительный документ | Наименование структурного подразделения, ответственного за разработку организационнораспорядительного документа |
| Номер | Дата | Наименование |
| 1 | 2 | 3 | 4 | 5 | 6 | 7 |
| РАЗДЕЛ I. Контрольная среда организации |
| 1.1 | Положение о системе внутреннего контроля | | | | | |
| 1.2 | Положение об управлении рисками | | | | | |
| 1.3 | Стратегия развития системы внутреннего контроля организации | | | | | |
| 1.4 | Профессиональные, этические и поведенческие стандарты, применяемые при организации системы внутреннего контроля организации |
| 1.4.1 | Профессиональные стандарты | | | | | |
| 1.4.2 | Этические стандарты | | | | | |
| 1.4.3 | Поведенческие стандарты | | | | | |
| 1.4.4 | Наличие программ обучения и (или) повышения квалификации сотрудников | | | | | |
| 1.4.5 | Порядок следования принципам корпоративного управления | | | | | |
| 1.5 | Компетенции и развитие персонала |
| 1.5.1 | Стандарт найма | | | | | |
| 1.5.2 | Стандарт мотивации | | | | | |
| 1.5.3 | Порядок ежегодной оценки сотрудников | | | | | |
| 1.5.4 | Стандарт профессионального продвижения | | | | | |
| 1.5.5 | Стандарт увольнения | | | | | |
| 1.5.6 | Требования к профессиональным знаниям и навыкам |
| 1.5.6.1 | Образование сотрудников | | | | | |
| 1.5.6.2 | Опыт работы | | | | | |
| 1.5.6.3 | Сертификация сотрудников | | | | | |
| 1.5.6.4 | Этическое поведение | | | | | |
| 1.5.6.5 | Достижения | | | | | |
| 1.5.7 | Ключевые показатели эффективности | | | | | |
| 1.6 | Распределение и разграничение полномочий и обязанностей сотрудников при организации системы внутреннего контроля организации |
| 1.6.1 | Участие руководителя организации |
| 1.6.1.1 | Участие руководителя в процессе оценки результатов функционирования СВК, в том числе: | | | | | |
| 1.6.1.1.1 | Закрепление за руководителем функций рассмотрения и утверждения оценки результатов мониторинга и оценки СВК | | | | | |
| 1.6.1.1.2 | Закрепление участия в принятии решений по совершенствованию СВК | | | | | |
| 1.6.2 | Организационная структура, распределение (разграничение) полномочий и обязанностей |
| 1.6.2.1 | Распределение (разграничение) полномочий и обязанностей, закрепленное в организационной структуре, реализующей надлежащий учет ключевых сфер полномочий, обязанностей и определенного порядка подчиненности сотрудников | | | | | |
| 1.6.2.2 | Порядок внесения изменений в организационную структуру организации | | | | | |
| 1.6.2.3 | Закрепление ответственности за создание и поддержание СВК на всех уровнях управления (в том числе связана с показателями финансовохозяйственной деятельности) | | | | | |
| РАЗДЕЛ II. Система управления рисками организации |
| 2.1 | Стратегия управления рисками | | | | | |
| 2.2 | Способы и методы выявления и оценки рисков |
| 2.2.1 | Математический метод | | | | | |
| 2.2.2 | Метод экспертных оценок | | | | | |
| 2.2.3 | Анализ прошлых событий | | | | | |
| 2.2.4 | Анализ контрольных процедур | | | | | |
| 2.2.5 | Прочие методы | | | | | |
| 2.3 | Порядок расчета уровня существенности, используемого при выявлении и оценке рисков | | | | | |
| 2.4 | Порядок выявления операций, характеризующихся высоким уровнем потенциального риска | | | | | |
| 2.5 | Порядок выявления, оценки и документирования рисков, идентифицируемых организацией: | | | | | |
| 2.5.1 | по однотипным операциям | | | | | |
| 2.5.2 | по операциям, нетипичным по характеру, объему или частоте их осуществления | | | | | |
| 2.5.3 | по каждой уникальной и специфической операции | | | | | |
| 2.5.4 | по операциям, осуществление которых планируется впервые в период проведения налогового мониторинга | | | | | |
| 2.6 | Порядок документирования рисков, в том числе: | | | | | |
| 2.6.1 | Формы отчетов по документированию рисков | | | | | |
| РАЗДЕЛ III. Контрольные процедуры организации |
| 3.1 | Порядок разработки контрольных процедур организации | | | | | |
| 3.2 | Стандарты описания контрольных процедур | | | | | |
| 3.3 | Порядок выполнения контрольных процедур организации | | | | | |
| 3.4 | Порядок документального оформления результатов выполнения контрольных процедур организации | | | | | |
| 3.5 | Порядок проведения анализа результатов выполнения контрольных процедур организации | | | | | |
| РАЗДЕЛ IV. Информационные системы организации |
| 4.1 | Порядок проведения аудита информационных систем (ИС) организации: | | | | | |
| 4.1.1 | внутренний аудит ИС | | | | | |
| 4.1.2 | внешний аудит ИС | | | | | |
| 4.2 | Стандарты и правила в области информационной безопасности, в том числе: | | | | | |
| 4.2.1 | защита от несанкционированного доступа к данным | | | | | |
| 4.2.2 | ограничение доступа в зависимости от исполнения своих должностных обязанностей и функционала | | | | | |
| РАЗДЕЛ V. Мониторинг организацией средств контроля |
| 5.1 | Порядок осуществления организацией мониторинга системы внутреннего контроля | | | | | |
| 5.2 | Порядок осуществления оценки организации системы внутреннего контроля | | | | | |
| 5.3 | Порядок разработки и утверждения мероприятий по совершенствованию системы внутреннего контроля организации | | | | | |
Приложение N 3
к Информации об организации системы
внутреннего контроля организации
СТРУКТУРНЫЕ ПОДРАЗДЕЛЕНИЯ, ОТВЕЧАЮЩИЕ ЗА ФУНКЦИОНИРОВАНИЕ СИСТЕМЫ ВНУТРЕННЕГО КОНТРОЛЯ ОРГАНИЗАЦИИ
| N п/п | Вид структурного подразделения | Наименование структурного подразделения | Функции структурного подразделения (1 - наличие, 0 - отсутствие) |
| Управление рисками организации | Управление контрольными процедурами |
| планирование риска | выявление риска | оценка риска | минимизация (устранение) риска | мониторинг риска | аудит риска | проведение контрольных процедур | формирование отчета о результатах контрольных процедур | мониторинг выполнения контрольных процедур |
| 1 | 2 | 3 | 4 | 5 | 6 | 7 | 8 | 9 | 10 | И | 12 |
| 1 | Структурное подразделение, реализующее функции бухгалтерского учета | | | | | | | | | | |
| 2 | Структурное подразделение, реализующее функции налогового учета | | | | | | | | | | |
| 3 | Структурное подразделение, реализующее функции формирования налоговой отчетности | | | | | | | | | | |
| 4 | Структурное подразделение, реализующее функции внутреннего контроля | | | | | | | | | | |
| 5 | Структурное подразделение, реализующее функции управления рисками | | | | | | | | | | |
| 6 | Структурное подразделение, реализующее функции внутреннего аудита | | | | | | | | | | |
Приложение N 4
к Информации об организации системы
внутреннего контроля организации
ПОРЯДОК ПРОВЕДЕНИЯ АУДИТА И ОЦЕНКИ СИСТЕМЫ ВНУТРЕННЕГО КОНТРОЛЯ ОРГАНИЗАЦИИ
| N п/п | Вид процедуры (1 - аудит СВК, 2 - оценка СВК) | Проведение аудита (оценки) (1 - проводится, 2 - не проводится) | Вид аудита (оценки) (1 - внутренний, 2 - внешний) | Наименование организации (структурного подразделения), осуществляющей аудит (оценку) | Периодичность проведения аудита (оценки) (2 - ежемесячно, 3 - ежеквартально, 4 - ежегодно, 0 - по запросу) | Организационно-распорядительный документ |
| Номер | Дата | Наименование |
| 1 | 2 | 3 | 4 | 5 | 6 | 7 | 8 | 9 |
| | | | | | | | | |
| | | | | | | | | |
| | | | | | | | | |
Приложение N 5
к Информации об организации системы
внутреннего контроля организации
ПРОВЕРОЧНЫЙ ЛИСТ ДЛЯ ОЦЕНКИ УРОВНЯ ОРГАНИЗАЦИИ СИСТЕМЫ ВНУТРЕННЕГО КОНТРОЛЯ ОРГАНИЗАЦИИ
| N п/п | Вопросы | Ответы на вопросы | Организационно-распорядительный документ |
| Да/Нет | Периодичность <5> | Номер | Дата | Наименование |
| 1 | 2 | 3 | 4 | 5 | 6 | 7 |
| 1. КОНТРОЛЬНАЯ СРЕДА ОРГАНИЗАЦИИ |
| 1 | Профессиональные, этические и поведенческие стандарты доведены до сведения каждого сотрудника организации? | | | | | |
| 2 | Имеются ли у организации программы обучения и (или) повышения квалификации сотрудников? | | | | | |
| 3 | Организацией проводится обучение и (или) повышение квалификации сотрудников на знание и понимание положений утвержденных стандартов поведения сотрудников <5>? | | | | | |
| 4 | Предусмотрено ли формирование и (или) утверждение порядка следования принципам корпоративного управления <5>? | | | | | |
| 5 | Организация размещает для публичного доступа отчет о следовании принципам корпоративного управления? | | | | | |
| 6 | Предусмотрены ли дисциплинарные меры в ответ на нарушение стандартов поведения сотрудников? | | | | | |
| 7 | Руководитель организации на периодической основе оценивает систему внутреннего контроля? | | | | | |
| 8 | Руководитель организации раскрывает основные характеристики системы внутреннего контроля внешним пользователям? | | | | | |
| 9 | В организации регламентирована частота проведения обучения, повышения квалификации и сертификации сотрудников, отвечающих за функционирование системы внутреннего контроля? | | | | | |
| 10 | В отношении каждого сотрудника, отвечающего за функционирование системы внутреннего контроля, утвержден индивидуальный план профессионального развития <5>? | | | | | |
| 11 | Организацией на постоянной основе проводится оценка, анализ и сравнение утвержденных показателей оценки сотрудников, отвечающих за функционирование системы внутреннего контроля, с фактически достигнутыми целями? | | | | | |
| 12 | Организацией установлена ответственность за создание и поддержание системы внутреннего контроля на всех уровнях управления? | | | | | |
| 13 | Связана ли установленная ответственность за систему внутреннего контроля с показателями финансово-хозяйственной деятельности организации и (или) ключевыми показателями деятельности организации? | | | | | |
| 2. СИСТЕМА УПРАВЛЕНИЯ РИСКАМИ ОРГАНИЗАЦИИ |
| 14 | Выявление рисков осуществляется на постоянной основе <5>? | | | | | |
| 15 | В организации автоматизирован процесс выявления рисков? | | | | | |
| 16 | Осуществляется ли оценка рисков на постоянной основе <5>? | | | | | |
| 17 | Утверждена ли в организации система оценки рисков? | | | | | |
| 18 | В организации автоматизирован процесс оценки рисков? | | | | | |
| 19 | Документирование рисков осуществляется на постоянной основе <5>? | | | | | |
| 20 | В организации автоматизирован процесс документирования рисков? | | | | | |
| 3. КОНТРОЛЬНЫЕ ПРОЦЕДУРЫ ОРГАНИЗАЦИИ |
| 21 | Организацией в организационно-распорядительных документах закреплена частота (периодичность) проведения контрольных процедур? | | | | | |
| 22 | Организационно-распорядительными документами организации утверждена Матрица рисков и (или) контрольных процедур? | | | | | |
| 23 | Организацией в организационно-распорядительных документах закреплена частота (периодичность) документирования выполнения контрольных процедур? | | | | | |
| 24 | Уполномоченным структурным подразделением на регулярной основе представляется отчет о правильности, полноте и своевременности выполнения контрольных процедур руководству? | | | | | |
| 25 | В организации автоматизирован порядок составления уполномоченным структурным подразделением отчета о правильности, полноте и своевременности выполнения контрольных процедур? | | | | | |
| 26 | Организацией в организационно-распорядительных документах закреплена частота (периодичность) оценки эффективности контрольных процедур организации? | | | | | |
| 27 | Отчет об эффективности контрольных процедур организации на регулярной основе представляется руководству? | | | | | |
| 28 | В организации формализован порядок пересмотра выполнения контрольных процедур организации (внесение изменений) на основании результатов отчета об эффективности контрольных процедур организации? | | | | | |
| 29 | В организации выполняются автоматизированные контрольные процедуры? | | | | | |
| 30 | Выполнение контрольных процедур автоматизировано за счет встроенного функционала автоматизированной системы учета организации? | | | | | |
| 31 | Информация инициируется, учитывается, обрабатывается и включается в бухгалтерскую (финансовую), налоговую и иную отчетность только в электронной форме? | | | | | |
| 32 | В организации автоматизированы контрольные процедуры за соблюдением законов и нормативных актов? | | | | | |
| 33 | В организации формализовано выполнение всех автоматизированных контрольных процедур с указанием информационных систем организации, в которых они выполняются? | | | | | |
| 4. ИНФОРМАЦИОННЫЕ СИСТЕМЫ ОРГАНИЗАЦИИ |
| 34 | В организации формализован порядок проведения внутреннего аудита информационных систем организации? | | | | | |
| 35 | Внутренний аудит информационных систем организации выполняется независимым лицом, не участвовавшим в выполнении контролей? | | | | | |
| 36 | В организационно-распорядительных документах организации закреплена частота (периодичность) проведения внутреннего аудита информационных систем организации? | | | | | |
| 37 | В отношении всех изменений в настройках информационных систем организации проводится предварительный аудит, результаты которого оформляются документально? | | | | | |
| 38 | В организационно-распорядительных документах организации закреплено проведение ежегодного внешнего аудита информационных систем организации? | | | | | |
| 39 | В информационных системах организации реализована защита от несанкционированного доступа к данным, который может привести к уничтожению или ненадлежащему изменению данных, включая учет несанкционированных или несуществующих операций, или неточный учет операций? | | | | | |
| 40 | В информационных системах организации реализовано ограничение доступа в зависимости от исполнения своих должностных обязанностей и функционала? | | | | | |
| 41 | Порядок изменения доступа в информационных системах к данным организации формализован в организационно-распорядительных документах организации и требует согласования со всеми руководителями заинтересованных структурных подразделений? | | | | | |
| 42 | В организации установлена ответственность за неисполнение (нарушение) стандартов и правил в области информационной безопасности? | | | | | |
| 43 | У организации имеется электронное хранилище первичных учетных документов? | | | | | |
| 44 | В организации автоматизирована система переноса данных из бухгалтерского учета в налоговый учет? | | | | | |
| 45 | В организации заполнение данных налоговых деклараций осуществляется автоматизировано в общей системе по бухгалтерскому учету и налоговому учету? | | | | | |
| 46 | Организацией контроль правильности исчисления (удержания) налогов, сборов, страховых взносов и для подготовки бухгалтерской (финансовой), налоговой и иной отчетности осуществляется одновременно в системе бухгалтерского учета, в системе налогового учета, а также в отдельной системе внутреннего контроля организации, интегрированной в системы бухгалтерского и налогового учета? | | | | | |
| 5. МОНИТОРИНГ ОРГАНИЗАЦИЕЙ СРЕДСТВ КОНТРОЛЯ |
| 47 | В организационно-распорядительных документах закреплена частота (периодичность) проведения оценки системы внутреннего контроля? | | | | | |
| 48 | В организации ежегодно проводится оценка системы внутреннего контроля внешним аудитором? | | | | | |
| 49 | Организация представляет результаты оценки системы внутреннего контроля сторонним лицам? | | | | | |
| 50 | В организации формализован процесс составления плана мероприятий для совершенствования системы внутреннего контроля организации? | | | | | |
| 51 | В организации осуществляется мониторинг выполнения плана мероприятий, разработанных для совершенствования системы внутреннего контроля? | | | | | |
| 52 | В организации формализован порядок проведения внутреннего аудита, который выполняется отдельным структурным подразделением, а также документирование его результатов <5>? | | | | | |
| 53 | Результаты проведения внутреннего аудита переносятся в последующую проверку для отражения изменений в финансово-хозяйственной деятельности и бизнес-процессах организации? | | | | | |
| 54 | По результатам проведения внутреннего аудита руководству организации представляется подтверждение достоверности информации об управлении рисками в организации, системе внутреннего контроля организации и процессах управления организацией и так далее? | | | | | |
| 55 | В организационно-распорядительных документах организации закреплено проведение ежегодного внешнего аудита, по результатам которого составляется отчет об оценке системы внутреннего контроля организации? | | | | | |
<5> Указывается код периодичности: "1" - ежедневно, "2" - ежемесячно, "3" - ежеквартально, "4" - ежегодно, "5" - по мере необходимости, "6" - не применяется.
Приложение N 19
к Требованиям к организации
системы внутреннего контроля,
утвержденным приказом
от 25.05.2021 N ЕД-7-23/518@
ФОРМАТ ПРЕДСТАВЛЕНИЯ ИНФОРМАЦИИ ОБ ОРГАНИЗАЦИИ СИСТЕМЫ ВНУТРЕННЕГО КОНТРОЛЯ ОРГАНИЗАЦИИ В ЭЛЕКТРОННОЙ ФОРМЕ
I. ОБЩИЕ ПОЛОЖЕНИЯ
1. Настоящий формат описывает требования к XML файлам (далее - файл обмена) передачи в налоговые органы в электронной форме информации об организации системы внутреннего контроля организации.
2. Номер версии настоящего формата 5.04, часть 424.
II. ОПИСАНИЕ ФАЙЛА ОБМЕНА
3. Имя файла обмена должно иметь следующий вид:
R_T_A_K_О_GGGGMMDD_N, где:
R_T - префикс, принимающий значение ON_SRSVKNALMON;
А_К - идентификатор получателя информации, где: А - идентификатор получателя, которому направляется файл обмена, К - идентификатор конечного получателя, для которого предназначена информация из данного файла обмена. Передача файла от отправителя к конечному получателю (К) может осуществляться в несколько этапов через другие налоговые органы, осуществляющие передачу файла на промежуточных этапах, которые обозначаются идентификатором А. В случае передачи файла от отправителя к конечному получателю при отсутствии налоговых органов, осуществляющих передачу на промежуточных этапах, значения идентификаторов А и К совпадают. Каждый из идентификаторов (А и К) имеет вид для налоговых органов - четырехразрядный код налогового органа;
О - идентификатор отправителя информации, имеет вид:
для организаций - девятнадцатиразрядный код (идентификационный номер налогоплательщика (далее - ИНН) и код причины постановки на учет (далее - КПП) организации (обособленного подразделения);
GGGG - год формирования передаваемого файла, ММ - месяц, DD - день;
N - идентификационный номер файла (длина - от 1 до 36 знаков. Идентификационный номер файла должен обеспечивать уникальность файла).
Расширение имени файла - xml. Расширение имени файла может указываться как строчными, так и прописными буквами.
Параметры первой строки файла обмена
Первая строка XML файла должна иметь следующий вид:
<?xml version ="1.0" encoding ="windows-1251"?>
Имя файла, содержащего XML схему файла обмена, должно иметь следующий вид:
ON_SRSVKNALMON_1_424_00_05_04_xx, где хх - номер версии схемы. Расширение имени файла - xsd.
XML схема файла обмена приводится отдельным файлом.
4. Логическая модель файла обмена представлена в виде диаграммы структуры файла обмена на рисунке 1 настоящего формата. Элементами логической модели файла обмена являются элементы и атрибуты XML файла. Перечень структурных элементов логической модели файла обмена и сведения о них приведены в таблицах 4.1 - 4.26 настоящего формата.
Для каждого структурного элемента логической модели файла обмена приводятся следующие сведения:
наименование элемента. Приводится полное наименование элемента. В строке таблицы могут быть описаны несколько элементов, наименования которых разделены символом "|". Такая форма записи применяется при наличии в файле обмена только одного элемента из описанных в этой строке;
сокращенное наименование (код) элемента. Приводится сокращенное наименование элемента. Синтаксис сокращенного наименования должен удовлетворять спецификации XML;
признак типа элемента. Может принимать следующие значения: "С" - сложный элемент логической модели (содержит вложенные элементы), "П" - простой элемент логической модели, реализованный в виде элемента XML файла, "А" - простой элемент логической модели, реализованный в виде атрибута элемента XML файла. Простой элемент логической модели не содержит вложенные элементы;
формат элемента. Формат элемента представляется следующими условными обозначениями: Т - символьная строка; N - числовое значение (целое или дробное).
Формат символьной строки указывается в виде T(n-k) или Т(=k), где: n - минимальное количество знаков, k - максимальное количество знаков, символ "- " - разделитель, символ "=" означает фиксированное количество знаков в строке. В случае, если минимальное количество знаков равно 0, формат имеет вид Т(0-k). В случае, если максимальное количество знаков не ограничено, формат имеет вид Т(n-).
Формат числового значения указывается в виде N(m.k), где: m - максимальное количество знаков в числе, включая целую и дробную часть числа без разделяющей десятичной точки и знака (для отрицательного числа), к - максимальное число знаков дробной части числа. Если число знаков дробной части числа равно 0 (то есть число целое), то формат числового значения имеет вид N(m).
Для простых элементов, являющихся базовыми в XML, например, элемент с типом "date", поле "Формат элемента" не заполняется. Для таких элементов в поле "Дополнительная информация" указывается тип базового элемента;
признак обязательности элемента определяет обязательность наличия элемента (совокупности наименования элемента и его значения) в файле обмена. Признак обязательности элемента может принимать следующие значения: "О" - наличие элемента в файле обмена обязательно; "Н" - наличие элемента в файле обмена необязательно, то есть элемент может отсутствовать. Если элемент принимает ограниченный перечень значений (по классификатору, кодовому словарю и тому подобному), то признак обязательности элемента дополняется символом "К". Например, "ОК". В случае, если количество реализаций элемента может быть более одной, то признак обязательности элемента дополняется символом "М". Например, "НМ" или "ОКМ".
К вышеперечисленным признакам обязательности элемента может добавляться значение "У" в случае описания в XML схеме условий, предъявляемых к элементу в файле обмена, описанных в графе "Дополнительная информация". Например, "НУ" или "ОКУ";
дополнительная информация содержит, при необходимости, требования к элементу файла обмена, не указанные ранее. Для сложных элементов указывается ссылка на таблицу, в которой описывается состав данного элемента. Для элементов, принимающих ограниченный перечень значений из классификатора (кодового словаря и тому подобного), указывается соответствующее наименование классификатора (кодового словаря и тому подобного) или приводится перечень возможных значений. Для классификатора (кодового словаря и тому подобного) может указываться ссылка на его местонахождение. Для элементов, использующих пользовательский тип данных, указывается наименование типового элемента.

Рисунок 1. Диаграмма структуры файла обмена
Таблица 4.1
Файл обмена (Файл)
| Наименование элемента | Сокращенное наименование (код) элемента | Признак типа элемента | Формат элемента | Признак обязательности элемента | Дополнительная информация |
| Идентификатор файла | ИдФайл | А | Т(1-255) | ОУ | Содержит (повторяет) имя сформированного файла (без расширения) |
| Версия программы, с помощью которой сформирован файл | ВерсПрог | А | Т(1-40) | О | |
| Версия формата | ВерсФорм | А | Т(1-5) | О | Принимает значение: 5.04 |
| Состав и структура документа | Документ | С | | О | Состав элемента представлен в таблице 4.2 |
Таблица 4.2
Состав и структура документа (Документ)
| Наименование элемента | Сокращенное наименование (код) элемента | Признак типа элемента | Формат элемента | Признак обязательности элемента | Дополнительная информация |
| Код формы документа по КНД | КНД | А | Т(=7) | ОК | Типовой элемент <КНДТип>. Принимает значение: 1125315 |
| Дата формирования документа | ДатаДок | А | Т(=10) | О | Типовой элемент <ДатаТип>. Дата в формате ДД.ММ.ГГГГ |
| Период налогового мониторинга | ГодНМ | А | | О | Типовой элемент <xs:gYear>. Год в формате ГГГГ |
| Порядковый номер редакции | НомерРед | А | N(2) | О | Указывается последовательная нумерация редакции документа. При представлении первичного документа указывается "0", в последующем (уточненном) документе указывается следующий номер редакции "1", "2" и т.д. |
| Дата, по состоянию на которую сформирована представляемая информация | ДатаИнф | А | Т(=10) | О | Типовой элемент <ДатаТип>. Дата в формате ДД.ММ.ГГГГ |
| Код налогового органа | КодНО | А | Т(=4) | ОК | Типовой элемент <СОНОТип> |
| Сведения о налогоплательщике | СвНП | С | | О | Состав элемента представлен в таблице 4.3 |
| Сведения о лице, подписавшем документ | Подписант | С | | О | Состав элемента представлен в таблице 4.5 |
| Информация об организации системы внутреннего контроля организации | ОргСВК | С | | О | Состав элемента представлен в таблице 4.7 |
Таблица 4.3
Сведения о налогоплательщике (СвНП)
| Наименование элемента | Сокращенное наименование (код) элемента | Признак типа элемента | Формат элемента | Признак обязательности элемента | Дополнительная информация |
| Сведения об организации - налогоплательщике | НПЮЛ | С | | О | Состав элемента представлен в таблице 4.4 |
Таблица 4.4
Сведения об организации - налогоплательщике (НПЮЛ)
| Наименование элемента | Сокращенное наименование (код) элемента | Признак типа элемента | Формат элемента | Признак обязательности элемента | Дополнительная информация |
| Наименование организации - налогоплательщика (плательщика сбора, плательщика страховых взносов, налогового агента) | НаимОрг | А | Т(1-1000) | О | |
| ИНН организации | ИННЮЛ | А | Т(=10) | О | Типовой элемент <ИННЮЛТип> |
| КПП | КПП | А | Т(=9) | О | Типовой элемент <КППТип> |
Таблица 4.5
Сведения о лице, подписавшем документ (Подписант)
| Наименование элемента | Сокращенное наименование (код) элемента | Признак типа элемента | Формат элемента | Признак обязательности элемента | Дополнительная информация |
| Признак лица, подписавшего документ | ПрПодп | А | Т(=1) | ОК | Принимает значение: 1 - налогоплательщик | 2 - уполномоченный представитель |
| Должность | Долж | А | Т(1-255) | О | |
| Фамилия, имя, отчество руководителя организации (представителя организации) | ФИО | С | | О | Типовой элемент <ФИОТип>. Состав элемента представлен в таблице 4.26 |
| Сведения о представителе организации | СвПред | С | | НУ | Состав элемента представлен в таблице 4.6. Элемент обязателен при <ПрПодп> = 2 |
Таблица 4.6
Сведения о представителе организации (СвПред)
| Наименование элемента | Сокращенное наименование (код) элемента | Признак типа элемента | Формат элемента | Признак обязательности элемента | Дополнительная информация |
| Наименование и реквизиты документа, подтверждающего полномочия представителя организации | НаимДок | А | Т(1-120) | О | |
Таблица 4.7
Информация об организации системы внутреннего контроля организации (ОргСВК)
| Наименование элемента | Сокращенное наименование (код) элемента | Признак типа элемента | Формат элемента | Признак обязательности элемента | Дополнительная информация |
| Количество представленных файлов | КолФайл | А | N(4) | Н | Указывается суммарное количество файлов, содержащих документы, представленные в виде скан-образа (количество элементов <ДокСкан>) |
| Общие положения | ОбщПолож | С | | О | Состав элемента представлен в таблице 4.8 |
| Организационнораспорядительные документы, регламентирующие порядок функционирования системы внутреннего контроля организации | ОргДокСВК | С | | О | Состав элемента представлен в таблице 4.12 |
| Проверочный лист для оценки уровня организации системы внутреннего контроля организации | ПровЛист | С | | О | Состав элемента представлен в таблице 4.21 |
| Документ, представленный в виде скан-образа | ДокСкан | С | НМ | | Состав элемента представлен в таблице 4.22 |
Таблица 4.8
Общие положения (ОбщПолож)
| Наименование элемента | Сокращенное наименование (код) элемента | Признак типа элемента | Формат элемента | Признак обязательности элемента | Дополнительная информация |
| Цели и задачи системы внутреннего контроля организации | ЦелиСВК | С | | О | Состав элемента представлен в таблице 4.9 |
| Структурные подразделения, отвечающие за функционирование системы внутреннего контроля организации | СтрПодрСВК | С | | ОМ | Состав элемента представлен в таблице 4.10 |
| Порядок проведения аудита и оценки системы внутреннего контроля организации | АудитСВК | С | | ОМ | Состав элемента представлен в таблице 4.11 |
Таблица 4.9
Цели и задачи системы внутреннего контроля организации (ЦелиСВК)
| Наименование элемента | Сокращенное наименование (код) элемента | Признак типа элемента | Формат элемента | Признак обязательности элемента | Дополнительная информация |
| Упорядоченное и эффективное ведение финансовохозяйственной деятельности | ЭффектФХД | А | Т(=1) | ОК | Принимает значение: 0 - отсутствие | 1 - наличие |
| Достижение финансовых и операционных показателей | ФинПоказат | А | Т(=1) | ОК | Принимает значение: 0 - отсутствие | 1 - наличие |
| Сохранность активов | СохрАктив | А | Т(=1) | ОК | Принимает значение: 0 - отсутствие | 1 - наличие |
| Выявление, исправление и предотвращение ошибок и искажения информации при исчислении (удержании) налогов, сборов, страховых взносов | ВыявлОшиб | А | Т(=1) | ОК | Принимает значение: 0 - отсутствие | 1 - наличие |
| Полнота и своевременность уплаты (перечисления) налогов, сборов, страховых взносов | ПолнУплат | А | Т(=1) | ОК | Принимает значение: 0 - отсутствие | 1 - наличие |
| Своевременная подготовка бухгалтерской (финансовой), налоговой и иной отчетности организации | ПодготовНБО | А | Т(=1) | ОК | Принимает значение: 0 - отсутствие | 1 - наличие |
| Соблюдение требований законодательства о налогах и сборах | СоблТреб | А | Т(=1) | ОК | Принимает значение: 0 - отсутствие | 1 - наличие |
| Защита интересов акционеров, инвесторов, собственников | ЗащитИнтерес | А | Т(=1) | ОК | Принимает значение: 0 - отсутствие | 1 - наличие |
| Предотвращение и устранение конфликтов интересов | УстрКонфликт | А | Т(=1) | ОК | Принимает значение: 0 - отсутствие | 1 - наличие |
| Обеспечение проверки обоснованности, экономической оправданности и документального подтверждения в отношении объектов учета | ПровОбУч | А | Т(=1) | ОК | Принимает значение: 0 - отсутствие | 1 - наличие |
| Обеспечение выявления, оценки, минимизации и (или) устранения рисков неправильного исчисления (удержания), неполной и (или) несвоевременной уплаты (перечисления) налогов, сборов, страховых взносов организации | ВыявлРиск | А | Т(=1) | ОК | Принимает значение: 0 - отсутствие | 1 - наличие |
Таблица 4.10
Структурные подразделения, отвечающие за функционирование системы внутреннего контроля организации (СтрПодрСВК)
| Наименование элемента | Сокращенное наименование (код) элемента | Признак типа элемента | Формат элемента | Признак обязательности элемента | Дополнительная информация |
| Вид структурного подразделения | СтрПодр | А | Т(=1) | ОК | Принимает значение: 1 - структурное подразделение, реализующее функции бухгалтерского учета | 2 - структурное подразделение, реализующее функции налогового учета | 3 - структурное подразделение, реализующее функции формирования налоговой отчетности | 4 - структурное подразделение, реализующее функции внутреннего контроля | 5 - структурное подразделение, реализующее функции управления рисками | 6 - структурное подразделение, реализующее функции внутреннего аудита |
| Наименование структурного подразделения | НаимСтрПодр | А | Т(1-1000) | О | |
| Функции структурного подразделения | ФункПодр | П | Т(=1) | ОКМ | Принимает значение: 1 - выявление риска | 2 - оценка риска | 3 - аудит риска | 4 - минимизация (устранение) риска | 5 - мониторинг риска | 6 - планирование риска | 7 - проведение контрольных процедур | 8 - формирование отчета о результатах контрольных процедур | 9 - мониторинг выполнения контрольных процедур |
Таблица 4.11
Порядок проведения аудита и оценки системы внутреннего контроля организации (АудитСВК)
| Наименование элемента | Сокращенное наименование (код) элемента | Признак типа элемента | Формат элемента | Признак обязательности элемента | Дополнительная информация |
| Вид процедуры | ВидПроц | А | Т(=1) | ОК | Принимает значение: 1 - аудит СВК | 2 - оценка СВК |
| Проведение аудита (оценки) | Аудит | А | Т(=1) | ОК | Принимает значение: 1 - проводится | 2 - не проводится |
| Вид аудита (оценки) | ВидАудит | А | т(=1) | НКУ | Принимает значение: 1 - внутренний | 2 - внешний Элемент обязателен при < Аудит> = 1 |
| Наименование организации (структурного подразделения), осуществляющей аудит (оценку) | ОргАудит | А | Т(1-1000) | НУ | Элемент обязателен при < Аудит> = 1 |
| Периодичность проведения аудита(оценки) | ПериодАудит | А | Т(=1) | НКУ | Принимает значение: 0 - по запросу | 2 - ежемесячно | 3 - ежеквартально | 4 - ежегодно Элемент обязателен при < Аудит> = 1 |
| Сведения о документе | СведДок | С | | НМУ | Типовой элемент <СведДокТип>. Состав элемента представлен в таблице 4.25 Элемент обязателен при < Аудит> = 1 |
Таблица 4.12
Организационно-распорядительные документы, регламентирующие порядок функционирования системы внутреннего контроля организации (ОргДокСВК)
| Наименование элемента | Сокращенное наименование (код) элемента | Признак типа элемента | Формат элемента | Признак обязательности элемента | Дополнительная информация |
| Контрольная среда организации | КонтрСреда | С | | О | Состав элемента представлен в таблице 4.13 |
| Система управления рисками организации | СистУпрРиск | С | | О | Состав элемента представлен в таблице 4.15 |
| Контрольные процедуры организации | КонтрПроц | С | | О | Состав элемента представлен в таблице 4.18 |
| Информационные системы организации | ИнфСист | С | | О | Состав элемента представлен в таблице 4.19 |
| Мониторинг организацией средств контроля | МонитСВК | С | | О | Состав элемента представлен в таблице 4.20 |
Таблица 4.13
Контрольная среда организации (КонтрСреда)
| Наименование элемента | Сокращенное наименование (код) элемента | Признак типа элемента | Формат элемента | Признак обязательности элемента | Дополнительная информация |
| Положение о системе внутреннего контроля | ПоложСВК | С | | О | Типовой элемент <ОргРаспДокТип>. Состав элемента представлен в таблице 4.23 |
| Положение об управлении рисками | ПоложУпрРиск | С | | О | Типовой элемент <ОргРаспДокТип>. Состав элемента представлен в таблице 4.23 |
| Стратегия развития системы внутреннего контроля | СтратСВК | С | | О | Типовой элемент <ОргРаспДокТип>. Состав элемента представлен в таблице 4.23 |
| Профессиональные стандарты | ПрофСтд | С | | О | Типовой элемент <ОргРаспДокТип>. Состав элемента представлен в таблице 4.23 |
| Этические стандарты | ЭтичСтд | С | | О | Типовой элемент <ОргРаспДокТип>. Состав элемента представлен в таблице 4.23 |
| Поведенческие стандарты | ПоведСтд | С | | О | Типовой элемент <ОргРаспДокТип>. Состав элемента представлен в таблице 4.23 |
| Наличие программ обучения и (или) повышения квалификации сотрудников | НалПОКвалиф | С | | О | Типовой элемент <ОргРаспДокТип>. Состав элемента представлен в таблице 4.23 |
| Порядок следования принципам корпоративного управления | ПорКорпУпр | С | | О | Типовой элемент <ОргРаспДокТип>. Состав элемента представлен в таблице 4.23 |
| Стандарт найма | СтдНайм | С | | О | Типовой элемент <ОргРаспДокТип>. Состав элемента представлен в таблице 4.23 |
| Стандарт мотивации | СтдМотив | С | | О | Типовой элемент <ОргРаспДокТип>. Состав элемента представлен в таблице 4.23 |
| Порядок ежегодной оценки сотрудников | СтдОцен | С | | О | Типовой элемент <ОргРаспДокТип>. Состав элемента представлен в таблице 4.23 |
| Стандарт профессионального продвижения | СтдПродв | С | | О | Типовой элемент <ОргРаспДокТип>. Состав элемента представлен в таблице 4.23 |
| Стандарт увольнения | СтдУвол | С | | О | Типовой элемент <ОргРаспДокТип>. Состав элемента представлен в таблице 4.23 |
| Требования к профессиональным знаниям и навыкам | ТребПроф | С | | О | Состав элемента представлен в таблице 4.14 |
| Ключевые показатели эффективности | КлючПоказат | С | | О | Типовой элемент <ОргРаспДокТип>. Состав элемента представлен в таблице 4.23 |
| Участие руководителя в процессе оценки результатов функционирования СВК | УчастРукОцен | С | | О | Типовой элемент <ОргРаспДокТип>. Состав элемента представлен в таблице 4.23 |
| Закрепление за руководителем функций рассмотрения и утверждения оценки результатов мониторинга и оценки СВК | УтвРезРук | С | | О | Типовой элемент <ОргРаспДокТип>. Состав элемента представлен в таблице 4.23 |
| Закрепление участия в принятии решений по совершенствованию СВК | УчастРукРеш | С | | О | Типовой элемент <ОргРаспДокТип>. Состав элемента представлен в таблице 4.23 |
| Распределение (разграничение) полномочий и обязанностей, закрепленное в организационной структуре, реализующей надлежащий учет ключевых сфер полномочий, обязанностей и определенного порядка подчиненности сотрудников | УчетПолномоч | С | | О | Типовой элемент <ОргРаспДокТип>. Состав элемента представлен в таблице 4.23 |
| Порядок внесения изменений в организационную структуру организации | ПорИзмСтрук | С | | О | Типовой элемент <ОргРаспДокТип>. Состав элемента представлен в таблице 4.23 |
| Закрепление ответственности за создание и поддержание СВК на всех уровнях управления (в том числе связана с показателями финансово-хозяйственной деятельности) | ОтвСВК | С | | О | Типовой элемент <ОргРаспДокТип>. Состав элемента представлен в таблице 4.23 |
Таблица 4.14
Требования к профессиональным знаниям и навыкам (ТребПроф)
| Наименование элемента | Сокращенное наименование (код) элемента | Признак типа элемента | Формат элемента | Признак обязательности элемента | Дополнительная информация |
| Образование сотрудников | ОбразовСотр | С | | О | Типовой элемент <ОргРаспДокТип>. Состав элемента представлен в таблице 4.23 |
| Опыт работы | ОпытРаб | С | | О | Типовой элемент <ОргРаспДокТип>. Состав элемента представлен в таблице 4.23 |
| Сертификация сотрудников | СертифСотр | С | | О | Типовой элемент <ОргРаспДокТип>. Состав элемента представлен в таблице 4.23 |
| Этическое поведение | ЭтичПовед | С | | О | Типовой элемент <ОргРаспДокТип>. Состав элемента представлен в таблице 4.23 |
| Достижения | Достижения | С | | О | Типовой элемент <ОргРаспДокТип>. Состав элемента представлен в таблице 4.23 |
Таблица 4.15
Система управления рисками организации (СистУпрРиск)
| Наименование элемента | Сокращенное наименование (код) элемента | Признак типа элемента | Формат элемента | Признак обязательности элемента | Дополнительная информация |
| Стратегия управления рисками | СтратУправРиск | С | | О | Типовой элемент <ОргРаспДокТип>. Состав элемента представлен в таблице 4.23 |
| Способы и методы выявления и оценки рисков | МетОценРиск | С | | О | Состав элемента представлен в таблице 4.16 |
| Порядок расчета уровня существенности, используемого при выявлении и оценке рисков | ПорРасчСущ | С | | О | Типовой элемент <ОргРаспДокТип>. Состав элемента представлен в таблице 4.23 |
| Порядок выявления операций, характеризующихся высоким уровнем потенциального риска | ПорВыявРиск | С | | О | Типовой элемент <ОргРаспДокТип>. Состав элемента представлен в таблице 4.23 |
| Порядок выявления, оценки и документирования рисков | ПорОценРиск | С | | О | Состав элемента представлен в таблице 4.17 |
| Порядок документирования рисков | ПорДокРиск | С | | О | Типовой элемент <ОргРаспДокТип>. Состав элемента представлен в таблице 4.23 |
| Формы отчетов по документированию рисков | ФормОтч | С | | О | Типовой элемент <ОргРаспДокТип>. Состав элемента представлен в таблице 4.23 |
Таблица 4.16
Способы и методы выявления и оценки рисков (МетОценРиск)
| Наименование элемента | Сокращенное наименование (код) элемента | Признак типа элемента | Формат элемента | Признак обязательности элемента | Дополнительная информация |
| Математический метод | МатМетод | С | | О | Типовой элемент <ОргРаспДокТип>. Состав элемента представлен в таблице 4.23 |
| Метод экспертных оценок | МетодЭкспОцен | С | | О | Типовой элемент <ОргРаспДокТип>. Состав элемента представлен в таблице 4.23 |
| Анализ прошлых событий | АнализПрошл | С | | О | Типовой элемент <ОргРаспДокТип>. Состав элемента представлен в таблице 4.23 |
| Анализ контрольных процедур | АнализКонтрПроц | С | | О | Типовой элемент <ОргРаспДокТип>. Состав элемента представлен в таблице 4.23 |
| Прочие методы | ПрочМетод | С | | О | Типовой элемент <ОргРаспДокТип>. Состав элемента представлен в таблице 4.23 |
Таблица 4.17
Порядок выявления, оценки и документирования рисков (ПорОценРиск)
| Наименование элемента | Сокращенное наименование (код) элемента | Признак типа элемента | Формат элемента | Признак обязательности элемента | Дополнительная информация |
| Порядок выявления, оценки и документирования рисков, идентифицируемых организацией | РискИдОрг | С | | О | Типовой элемент <ОргРаспДокТип>. Состав элемента представлен в таблице 4.23 |
| Порядок выявления, оценки и документирования рисков, идентифицируемых организацией по однотипным операциям | РискИдОргОдн | С | | О | Типовой элемент <ОргРаспДокТип>. Состав элемента представлен в таблице 4.23 |
| Порядок выявления, оценки и документирования рисков, идентифицируемых организацией по операциям, нетипичным по характеру, объему или частоте их осуществления | РискИдОргНет | С | | О | Типовой элемент <ОргРаспДокТип>. Состав элемента представлен в таблице 4.23 |
| Порядок выявления, оценки и документирования рисков, идентифицируемых организацией по каждой уникальной и специфической операции | РискИдОргСпец | С | | О | Типовой элемент <ОргРаспДокТип>. Состав элемента представлен в таблице 4.23 |
| Порядок выявления, оценки и документирования рисков, идентифицируемых организацией по операциям, осуществление которых планируется впервые в период проведения налогового мониторинга | РискИдОргНов | С | | О | Типовой элемент <ОргРаспДокТип>. Состав элемента представлен в таблице 4.23 |
Таблица 4.18
Контрольные процедуры организации (КонтрПроц)
| Наименование элемента | Сокращенное наименование (код) элемента | Признак типа элемента | Формат элемента | Признак обязательности элемента | Дополнительная информация |
| Порядок разработки контрольных процедур организации | ПорРазрКП | С | | О | Типовой элемент <ОргРаспДокТип>. Состав элемента представлен в таблице 4.23 |
| Стандарты описания контрольных процедур | СтдОписКП | С | | О | Типовой элемент <ОргРаспДокТип>. Состав элемента представлен в таблице 4.23 |
| Порядок выполнения контрольных процедур организации | ПорВыпКП | С | | О | Типовой элемент <ОргРаспДокТип>. Состав элемента представлен в таблице 4.23 |
| Порядок документального оформления результатов выполнения контрольных процедур | ПорОформРезКП | С | | О | Типовой элемент <ОргРаспДокТип>. Состав элемента представлен в таблице 4.23 |
| Порядок проведения анализа результатов выполнения контрольных процедур организации | ПорАнализРезКП | С | | О | Типовой элемент <ОргРаспДокТип>. Состав элемента представлен в таблице 4.23 |
Таблица 4.19
Информационные системы организации (ИнфСист)
| Наименование элемента | Сокращенное наименование (код) элемента | Признак типа элемента | Формат элемента | Признак обязательности элемента | Дополнительная информация |
| Порядок проведения аудита информационных систем (ИС) организации | АудитИС | С | | О | Типовой элемент <ОргРаспДокТип>. Состав элемента представлен в таблице 4.23 |
| Порядок проведения внутреннего аудита ИС | ВнутрАудитИС | С | | О | Типовой элемент <ОргРаспДокТип>. Состав элемента представлен в таблице 4.23 |
| Порядок проведения внешнего аудита ИС | ВнешАудитИС | С | | О | Типовой элемент <ОргРаспДокТип>. Состав элемента представлен в таблице 4.23 |
| Стандарты и правила в области информационной безопасности | СтандИБ | с | | О | Типовой элемент <ОргРаспДокТип>. Состав элемента представлен в таблице 4.23 |
| Стандарты и правила в области защиты от несанкционированного доступа к данным | СтандНесДост | С | | О | Типовой элемент <ОргРаспДокТип>. Состав элемента представлен в таблице 4.23 |
| Стандарты и правила в области ограничения доступа в зависимости от исполнения своих должностных обязанностей и функционала | СтандОгрДолжн | С | | О | Типовой элемент <ОргРаспДокТип>. Состав элемента представлен в таблице 4.23 |
Таблица 4.20
Мониторинг организацией средств контроля (МонитСВК)
| Наименование элемента | Сокращенное наименование (код) элемента | Признак типа элемента | Формат элемента | Признак обязательности элемента | Дополнительная информация |
| Порядок осуществления организацией мониторинга системы внутреннего контроля | ПорядОрг | С | | О | Типовой элемент <ОргРаспДокТип>. Состав элемента представлен в таблице 4.23 |
| Порядок осуществления оценки организации системы внутреннего контроля | ПорядОцен | С | | О | Типовой элемент <ОргРаспДокТип>. Состав элемента представлен в таблице 4.23 |
| Порядок разработки и утверждения мероприятий по совершенствованию системы внутреннего контроля | ПорядСоверш | С | | О | Типовой элемент <ОргРаспДокТип>. Состав элемента представлен в таблице 4.23 |
Таблица 4.21
Проверочный лист для оценки уровня организации системы внутреннего контроля организации (ПровЛист)
| Наименование элемента | Сокращенное наименование (код) элемента | Признак типа элемента | Формат элемента | Признак обязательности элемента | Дополнительная информация |
| Профессиональные, этические и поведенческие стандарты доведены до сведения каждого сотрудника организации | ПрофЭтичСтд | С | | О | Типовой элемент <ПровЛистТип>. Состав элемента представлен в таблице 4.24 |
| Имеются ли у организации программы обучения и(или) повышения квалификации сотрудников | ПрогрОбуч | С | | О | Типовой элемент <ПровЛистТип>. Состав элемента представлен в таблице 4.24 |
| Организацией проводится обучение и (или) повышение квалификации сотрудников на знание и понимание положений утвержденных стандартов поведения сотрудников | ПровОбуч | С | | О | Типовой элемент <ПровЛистТип>. Состав элемента представлен в таблице 4.24 |
| Предусмотрено ли формирование и (или) утверждение порядка следования принципам корпоративного управления | ПорКорпУпр | С | | О | Типовой элемент <ПровЛистТип>. Состав элемента представлен в таблице 4.24 |
| Организация размещает для публичного доступа отчет о следовании принципам корпоративного управления | ОтчКорпУпр | С | | О | Типовой элемент <ПровЛистТип>. Состав элемента представлен в таблице 4.24 |
| Предусмотрены ли дисциплинарные меры в ответ на нарушение стандартов поведения сотрудников | МерыНарушСтд | С | | О | Типовой элемент <ПровЛистТип>. Состав элемента представлен в таблице 4.24 |
| Руководитель организации на периодической основе оценивает систему внутреннего контроля | РукОценСВК | С | | О | Типовой элемент <ПровЛистТип>. Состав элемента представлен в таблице 4.24 |
| Руководитель организации раскрывает основные характеристики системы внутреннего контроля внешним пользователям | РаскрХарСВК | С | | О | Типовой элемент <ПровЛистТип>. Состав элемента представлен в таблице 4.24 |
| В организации регламентирована частота проведения обучения, повышения квалификации и сертификации сотрудников, отвечающих за функционирование системы внутреннего контроля | РегламОбуч | С | | О | Типовой элемент <ПровЛистТип>. Состав элемента представлен в таблице 4.24 |
| В отношении каждого сотрудника, отвечающего за функционирование системы внутреннего контроля, утвержден индивидуальный план профессионального развития | ИндПланРазв | С | | О | Типовой элемент <ПровЛистТип>. Состав элемента представлен в таблице 4.24 |
| Организацией на постоянной основе проводится оценка, анализ и сравнение утвержденных показателей оценки сотрудников, отвечающих за функционирование системы внутреннего контроля, с фактически достигнутыми целями | ОценЭфСотр | С | | О | Типовой элемент <ПровЛистТип>. Состав элемента представлен в таблице 4.24 |
| Организацией установлена ответственность за создание и поддержание системы внутреннего контроля на всех уровнях управления | ОтвСоздСВК | С | | О | Типовой элемент <ПровЛистТип>. Состав элемента представлен в таблице 4.24 |
| Связана ли установленная ответственность за систему внутреннего контроля с показателями финансовохозяйственной деятельности организации и (или) ключевыми показателями деятельности организации | ОтвСВКПокФХД | С | | О | Типовой элемент <ПровЛистТип>. Состав элемента представлен в таблице 4.24 |
| Выявление рисков осуществляется на постоянной основе | ВыявРискПост | С | | О | Типовой элемент <ПровЛистТип>. Состав элемента представлен в таблице 4.24 |
| В организации автоматизирован процесс выявления рисков | АвтВыявлРиск | С | | О | Типовой элемент <ПровЛистТип>. Состав элемента представлен в таблице 4.24 |
| Осуществляется ли оценка рисков на постоянной основе | ОценРискПост | С | | О | Типовой элемент <ПровЛистТип>. Состав элемента представлен в таблице 4.24 |
| Частота (периодичность) оценки рисков закреплена в организационнораспорядительных документах организации | РискОРД | С | | О | Типовой элемент <ПровЛистТип>. Состав элемента представлен в таблице 4.24 |
| Утверждена ли в организации система оценки рисков | УтвОценРиск | С | | О | Типовой элемент <ПровЛистТип>. Состав элемента представлен в таблице 4.24 |
| В организации автоматизирован процесс оценки рисков | АвтОценРиск | С | | О | Типовой элемент <ПровЛистТип>. Состав элемента представлен в таблице 4.24 |
| Документирование рисков осуществляется на постоянной основе | ДокумРискПост | С | | О | Типовой элемент <ПровЛистТип>. Состав элемента представлен в таблице 4.24 |
| Частота (периодичность) документирования рисков закреплена в организационнораспорядительных документах организации | ЧастДокРиск | С | | О | Типовой элемент <ПровЛистТип>. Состав элемента представлен в таблице 4.24 |
| В организации автоматизирован процесс документирования рисков | АвтДокРиск | С | | О | Типовой элемент <ПровЛистТип>. Состав элемента представлен в таблице 4.24 |
| Организацией в организационнораспорядительных документах закреплена частота (периодичность) проведения контрольных процедур | ОРДЧастПровКП | С | | О | Типовой элемент <ПровЛистТип>. Состав элемента представлен в таблице 4.24 |
| Организационнораспорядительными документами организации утверждена Матрица рисков и (или) контрольных процедур | ОРДМР | С | | О | Типовой элемент <ПровЛистТип>. Состав элемента представлен в таблице 4.24 |
| Организацией в организационнораспорядительных документах закреплена частота (периодичность) документирования выполнения контрольных процедур | ОРДПерДокКП | С | | О | Типовой элемент <ПровЛистТип>. Состав элемента представлен в таблице 4.24 |
| Уполномоченным структурным подразделением на регулярной основе представляется отчет о правильности, полноте и своевременности выполнения контрольных процедур руководству | ОтчСвоеврКП | С | | О | Типовой элемент <ПровЛистТип>. Состав элемента представлен в таблице 4.24 |
| В организации автоматизирован порядок составления уполномоченным структурным подразделением отчета о правильности, полноте и своевременности выполнения контрольных процедур | АвтПорОтчКП | С | | О | Типовой элемент <ПровЛистТип>. Состав элемента представлен в таблице 4.24 |
| Организацией в организационнораспорядительных документах закреплена частота (периодичность) оценки эффективности контрольных процедур организации | ПерЭффКП | С | | О | Типовой элемент <ПровЛистТип>. Состав элемента представлен в таблице 4.24 |
| Отчет об эффективности контрольных процедур организации на регулярной основе представляется руководству | ОтчЭффКП | С | | О | Типовой элемент <ПровЛистТип>. Состав элемента представлен в таблице 4.24 |
| В организации формализован порядок пересмотра выполнения контрольных процедур организации (внесение изменений) на основании результатов отчета об эффективности контрольных процедур организации | ПерВыпКП | С | | О | Типовой элемент <ПровЛистТип>. Состав элемента представлен в таблице 4.24 |
| В организации выполняются автоматизированные контрольные процедуры | АвтКП | С | | О | Типовой элемент <ПровЛистТип>. Состав элемента представлен в таблице 4.24 |
| Выполнение контрольных процедур автоматизировано за счет встроенного функционала автоматизированной системы учета организации | ВыпКПАвт | С | | О | Типовой элемент <ПровЛистТип>. Состав элемента представлен в таблице 4.24 |
| Информация инициируется, учитывается, обрабатывается и включается в бухгалтерскую (финансовую), налоговую и иную отчетность только в электронной форме | ИнфЭлФорм | С | | О | Типовой элемент <ПровЛистТип>. Состав элемента представлен в таблице 4.24 |
| В организации автоматизированы контрольные процедуры за соблюдением законов и нормативных актов | АвтКПНПА | С | | О | Типовой элемент <ПровЛистТип>. Состав элемента представлен в таблице 4.24 |
| В организации формализовано выполнение всех автоматизированных контрольных процедур с указанием информационных систем организации, в которых они выполняются | ФормВыпАвтКП | С | | О | Типовой элемент <ПровЛистТип>. Состав элемента представлен в таблице 4.24 |
| В организации формализован порядок проведения внутреннего аудита информационных систем организации | ФормПровАудит | С | | О | Типовой элемент <ПровЛистТип>. Состав элемента представлен в таблице 4.24 |
| Внутренний аудит информационных систем организации выполняется независимым лицом, не участвовавшим в выполнении контролей | ВнутрАудит | С | | О | Типовой элемент <ПровЛистТип>. Состав элемента представлен в таблице 4.24 |
| В организационнораспорядительных документах организации закреплена частота (периодичность) проведения внутреннего аудита информационных систем организации | ЧастВнутрАудит | С | | О | Типовой элемент <ПровЛистТип>. Состав элемента представлен в таблице 4.24 |
| В отношении всех изменений в настройках информационных систем организации проводится предварительный аудит, результаты которого оформляются документально | ПредвАудит | С | | О | Типовой элемент <ПровЛистТип>. Состав элемента представлен в таблице 4.24 |
| В организационнораспорядительных документах организации закреплено проведение ежегодного внешнего аудита информационных систем организации | ОРДВнешАудит | С | | О | Типовой элемент <ПровЛистТип>. Состав элемента представлен в таблице 4.24 |
| В информационных системах организации реализована защита от несанкционированного доступа к данным, который может привести к уничтожению или ненадлежащему изменению данных, включая учет несанкционированных или несуществующих операций, или неточный учет операций | ЗащДоступ | С | | О | Типовой элемент <ПровЛистТип>. Состав элемента представлен в таблице 4.24 |
| В информационных системах организации реализовано ограничение доступа в зависимости от исполнения своих должностных обязанностей и функционала | ОгранДоступ | С | | О | Типовой элемент <ПровЛистТип>. Состав элемента представлен в таблице 4.24 |
| Порядок изменения доступа в информационных системах к данным организации формализован в организационнораспорядительных документах организации и требует согласования со всеми руководителями заинтересованных структурных подразделений | ПорИзмДоступ | С | | О | Типовой элемент <ПровЛистТип>. Состав элемента представлен в таблице 4.24 |
| В организации установлена ответственность за неисполнение (нарушение) стандартов и правил в области информационной 1 безопасности | ОтвНарушСтанд | С | | О | Типовой элемент <ПровЛистТип>. Состав элемента представлен в таблице 4.24 |
| У организации имеется электронное хранилище первичных учетных документов | ЭлХран | С | | О | Типовой элемент <ПровЛистТип>. Состав элемента представлен в таблице 4.24 |
| В организации автоматизирована система переноса данных из бухгалтерского учета в налоговый учет | АвтПеренос | С | | О | Типовой элемент <ПровЛистТип>. Состав элемента представлен в таблице 4.24 |
| В организации заполнение данных налоговых деклараций осуществляется автоматизировано в общей системе по бухгалтерскому учету и налоговому учету | АвтЗапНД | С | | О | Типовой элемент <ПровЛистТип>. Состав элемента представлен в таблице 4.24 |
| Организацией контроль правильности исчисления (удержания) налогов, сборов, страховых взносов и для подготовки бухгалтерской (финансовой), налоговой и иной отчетности осуществляется одновременно в системе бухгалтерского учета, в системе налогового учета, а также в отдельной системе внутреннего контроля организации, интегрированной в системы бухгалтерского и налогового учета | КонтрПравНал | С | | О | Типовой элемент <ПровЛистТип>. Состав элемента представлен в таблице 4.24 |
| В организационнораспорядительных документах закреплена частота (периодичность) проведения оценки системы внутреннего контроля | ОРДПровОцСВК | С | | О | Типовой элемент <ПровЛистТип>. Состав элемента представлен в таблице 4.24 |
| В организации ежегодно проводится оценка системы внутреннего контроля внешним аудитором | ЕжгодПровОцСВК | С | | О | Типовой элемент <ПровЛистТип>. Состав элемента представлен в таблице 4.24 |
| Организация представляет результаты оценки системы внутреннего контроля сторонним лицам | РезОценСВК | С | | О | Типовой элемент <ПровЛистТип>. Состав элемента представлен в таблице 4.24 |
| В организации формализован процесс составления плана мероприятий для совершенствования системы внутреннего контроля организации | СостПланСоверш | С | | О | Типовой элемент <ПровЛистТип>. Состав элемента представлен в таблице 4.24 |
| В организации осуществляется мониторинг выполнения плана мероприятий, разработанных для совершенствования системы внутреннего контроля | МонитВыпПлан | С | | О | Типовой элемент <ПровЛистТип>. Состав элемента представлен в таблице 4.24 |
| В организации формализован порядок проведения внутреннего аудита, который выполняется отдельным структурным подразделением, а также документирование его результатов | ВнутрАудитДок | С | | О | Типовой элемент <ПровЛистТип>. Состав элемента представлен в таблице 4.24 |
| Результаты проведения внутреннего аудита переносятся в последующую проверку для отражения изменений в финансово-хозяйственной деятельности и бизнес-процессах организации | РезВнутрАудит | С | | О | Типовой элемент <ПровЛистТип>. Состав элемента представлен в таблице 4.24 |
| По результатам проведения внутреннего аудита руководству организации представляется подтверждение достоверности информации об управлении рисками в организации, системе внутреннего контроля организации и процессах управления организацией и так далее | РезВнутАудитРук | С | | О | Типовой элемент <ПровЛистТип>. Состав элемента представлен в таблице 4.24 |
| В организационнораспорядительных документах организации закреплено проведение ежегодного внешнего аудита, по результатам которого составляется отчет об оценке системы внутреннего контроля организации | ЕжгодВнешАудитДок | С | | О | Типовой элемент <ПровЛистТип>. Состав элемента представлен в таблице 4.24 |
Таблица 4.22
Документ, представленный в виде скан-образа (ДокСкан)
| Наименование элемента | Сокращенное наименование (код) элемента | Признак типа элемента | Формат элемента | Признак обязательности элемента | Дополнительная информация |
| Код документа по КНД | КНДДок | А | Т(=7) | ОК | Типовой элемент <КНДТип>. Принимает значение: 1125315 |
| Наименование, реквизиты или иные индивидуализирующие признаки документа | НаимДок | А | Т(1-1000) | О | |
| Имя файла документа | ИмяФайл | П | Т(1-255) | ОМ | Имя файла сканированного документа имеет вид: 1125315_О_P_N1_GGGGMMDD_N2, где: • 1125315 - префикс файла документа • О - идентификатор отправителя имеет вид: для организаций - девятнадцатиразрядный код (ИНН и КПП организации); для физических лиц - двенадцатиразрядный код (ИНН физического лица, при отсутствии ИНН - последовательность из двенадцати нулей); • Р - идентификатор конечного получателя, четырехразрядный код налогового органа в соответствии с СОНО; • GGGGMMDD - дата формирования файла; • N1, N2 - идентификационные номера файла (GUID). Если документ состоит из нескольких файлов, N1 одинаковый для всех файлов одного документа, N2 уникален для каждого файла независимо от принадлежности к документу. Расширение имени файла - pdf |
Таблица 4.23
Организационно- распорядительные документы (ОргРаспДокТип)
| Наименование элемента | Сокращенное наименование (код) элемента | Признак типа элемента | Формат элемента | Признак обязательности элемента | Дополнительная информация |
| Отметка о наличии документа | НаличДок | А | Т(=1) | ОК | Принимает значение: 0 - отсутствие | 1 - наличие |
| Наименование структурного подразделения, ответственного за разработку организационнораспорядительного документа | НаимСтрПодр | А | Т(1-500) | НУ | Элемент обязателен при <НаличДок>=1 |
| Сведения о документе | СведДок | С | | НМУ | Типовой элемент <СведДокТип>. Состав элемента представлен в таблице 4.25. Элемент обязателен при <НаличДок>=1 |
Таблица 4.24
Проверочный лист (ПровЛистТип)
| Наименование элемента | Сокращенное наименование (код) элемента | Признак типа элемента | Формат элемента | Признак обязательности элемента | Дополнительная информация |
| Периодичность | Период | А | Т(=1) | ОК | Принимает значение: 1 - ежедневно | 2 - ежемесячно | 3 - ежеквартально | 4 - ежегодно | 5 - по мере необходимости! 6 - не применяется |
| Признак ответа на вопросы | ПризнОтв | А | Т(=1) | ОК | Принимает значение: 1 - да | 2 - нет |
| Сведения о документе | СведДок | С | | НМ | Типовой элемент <СведДокТип>. Состав элемента представлен в таблице 4.25 |
Таблица 4.25
Сведения о документе (СведДокТип)
| Наименование элемента | Сокращенное наименование (код) элемента | Признак типа элемента | Формат элемента | Признак обязательности элемента | Дополнительная информация |
| Номер организационнораспорядительного документа | НомДок | А | Т(1-100) | О | |
| Дата организационнораспорядительного документа | ДатаДок | А | Т(=10) | О | Типовой элемент <ДатаТип>. Дата в формате ДД.ММ.ГГГГ |
| Наименование организационнораспорядительного документа | НаимДок | А | Т(1-500) | О | |
Таблица 4.26
Фамилия, имя, отчество (ФИОТип)
| Наименование элемента | Сокращенное наименование (код) элемента | Признак типа элемента | Формат элемента | Признак обязательности элемента | Дополнительная информация |
| Фамилия | Фамилия | А | Т(1-60) | О | |
| Имя | Имя | А | Т(1-60) | О | |
| Отчество | Отчество | А | Т(1-60) | Н | |
Приложение N 20
к Требованиям к организации
системы внутреннего контроля,
утвержденным приказом
от 25.05.2021 N ЕД-7-23/518@
ПЕРЕЧЕНЬ НАПРАВЛЕНИИ ВЫЯВЛЕНИЯ РИСКА
| N п/п | Код <*> НВР 1 уровня | Направление выявления риска 1 уровня | Код <*> НВР 2 уровня | Направление выявления риска 2 уровня |
| 1 | 2 | 3 | 4 | 5 |
| Раздел I "Направления выявления риска по видам деятельности организации" |
| 1 | 11 | Характер, масштабы деятельности и особенности деятельности организации | 01 | Изменение места ведения (субъекта Российской Федерации, на территории которого осуществляется деятельность) деятельности организации |
| 2 | 02 | Реорганизация |
| 3 | 03 | Реструктуризация деятельности организации |
| 4 | 04 | Применение льгот по налогам, сборам, пониженных налоговых ставок (ставок сбора, тарифов страхового взноса) |
| 5 | 05 | Существенное изменение налоговой нагрузки в период проведения налогового мониторинга |
| 6 | 12 | Виды деятельности, отдельные операции | 01 | Обычные виды деятельности (операции) |
| 7 | 02 | Осуществление операций в иностранной валюте |
| 8 | 03 | Сделки с взаимозависимыми лицами, не относящиеся к обычным видам деятельности |
| 9 | 04 | Получение кредитов и займов на цели, не относящиеся к обычным видам деятельности, в том числе на покупку ценных бумаг |
| 10 | 05 | Сделки в интересах третьих лиц |
| 11 | 06 | Получение и предоставление обеспечения по обязательствам |
| 12 | 07 | Исполнение обязательств по субсидиарной или солидарной ответственности |
| 13 | | | 08 | Сделки с объектами интеллектуальной собственности |
| 14 | 09 | Операции с собственными ценными бумагами |
| 15 | 10 | Выплата дивидендов |
| 16 | 13 | Осуществление инвестиционной деятельности | 01 | Осуществление капитальных вложений в основные средства |
| 17 | 02 | Операции с ценными бумагами сторонних эмитентов |
| 18 | 03 | Операции с ценными бумагами, эмитированными иностранными контрагентами |
| 19 | 04 | Операции с производными финансовыми инструментами |
| 20 | 05 | Приобретение долей участия |
| 21 | 06 | Предоставление кредитов и займов |
| 22 | 07 | Получение дивидендов |
| Раздел II "Направления выявления риска по ведению учета и формированию отчетности" |
| 1 | 21 | Определение организацией порядка отражения хозяйственной операции в налоговом учете | 01 | Отсутствие и (или) неточность порядка расчета показателей налоговой отчетности |
| 2 | 02 | Отсутствие и (или) неточность порядка отнесения доходов и расходов к определенному налоговому периоду |
| 3 | 03 | Неправильная классификация объектов учета |
| 4 | 04 | Неосторожность, приводящая к уклонению от уплаты (перечисления) налогов, сборов, страховых взносов |
| 5 | 22 | Учет организацией данных первичных учетных документов для целей налогового учета | 01 | Наличие первичных учетных документов, которыми оформляются не имевшие места факты хозяйственной жизни |
| 6 | 02 | Отсутствие первичных учетных документов или наличие первичных учетных документов не в полном объеме |
| 7 | 03 | Наличие недостоверных данных в первичных учетных документах |
| 8 | 23 | Отражение организацией фактов хозяйственной жизни и (или) хозяйственных операций в автоматизированной учетной системе организации | 01 | Ввод в автоматизированную учетную систему организации данных первичных учетных документов, которыми оформляются не имевшие места факты хозяйственной жизни |
| 9 | 02 | Неотражение (неполное отражение) данных в автоматизированной учетной системе для подготовки налоговой отчетности |
| 10 | 03 | Неправильное отражение данных при вводе в автоматизированную учетную систему для подготовки налоговой отчетности |
| 11 | | | 04 | Неправильный выбор значений данных (счета налогового учета, элементы иерархии налогового учета и другое) при вводе в автоматизированную учетную систему |
| 12 | 24 | Расчет организацией показателей регистров налогового учета и форм налоговой отчетности | 01 | Неполнота обработки данных при исчислении показателей налоговой отчетности |
| 13 | 02 | Совершение ошибок (искажений) в исчислении показателей налоговой отчетности |
| 14 | 03 | Неправильное отнесение результатов исчисления показателей налоговой отчетности к налоговому (отчетному) периоду |
| 15 | 04 | Неправильное заполнение налоговой отчетности (неправильное отражение показателей в налоговой отчетности) |
| 16 | 25 | Порядок уплаты (перечисления) организацией налогов, сборов, страховых взносов | 01 | Неполная уплата (перечисление) налогов, сборов, страховых взносов |
| 17 | 02 | Нарушение сроков уплаты (перечисления) налогов, сборов, страховых взносов |
| 18 | 03 | Неправильное указание реквизитов в платежных документах |
<*> Код направления выявления риска - уникальный идентификатор, состоит из 4 цифровых знаков и имеет структуру:
ХХ.ХХ,
где:
XX - код направления выявления риска 1 уровня;
XX - код направления выявления риска 2 уровня.
Приложение N 21
к Требованиям к организации
системы внутреннего контроля,
утвержденным приказом
от 25.05.2021 N ЕД-7-23/518@
ПЕРЕЧЕНЬ ОБЛАСТЕЙ РИСКА
| N п/п | Код | Наименование |
| 1 | 2 | 3 |
| 1 | 01.1 | Занижение доходов |
| 2 | 01.2 | Завышение доходов |
| 3 | 02.1 | Занижение расходов |
| 4 | 02.2 | Завышение расходов |
| 5 | 03.1 | Завышение убытков |
| 6 | 04.1 | Занижение налоговой базы |
| 7 | 05.1 | Завышение вычета |
| 8 | 06.1 | Неправомерное применение льготы |
| 9 | 07.1 | Неправильное определение суммы налога, сбора, страхового взноса |
| 10 | 08.1 | Неправильное применение налоговой ставки (ставки сбора, тарифа страхового взноса) |
| И | 09.1 | Неправильное заполнение налоговой декларации (расчета) |
| 12 | 10.1 | Непредставление налоговой декларации (расчета) |
| 13 | 11.1 | Непредставление документов (информации) |
| 14 | 12.1 | Неуплата налога, сбора, страхового взноса |
| 15 | 13.1 | Несоблюдение установленных сроков уплаты налогов, сборов, страховых взносов |
Приложение N 22
к Требованиям к организации
системы внутреннего контроля,
утвержденным приказом
от 25.05.2021 N ЕД-7-23/518@
ПЕРЕЧЕНЬ НАЛОГОВ, СБОРОВ, СТРАХОВЫХ ВЗНОСОВ
| N п/п | Код налога <1> | Вид налога Ф-01/Р-02/М-03 | Сокращенное наименование | Глава НК РФ | КНД | Наименование налога, сбора, страховых взносов |
| 1 | 2 | 3 | 4 | 5 | 6 | 7 |
| 1 | 012101 | 01 | НДС | 21 | 1151001 | Налог на добавленную стоимость |
| 2 | 012102 | 01 | НДС | 21 | 1151001 | Налог на добавленную стоимость (налоговый агент) |
| 3 | 012103 | 01 | НДС | 21 | 1151088 | Налог на добавленную стоимость и акцизы при импорте товаров на территорию Российской Федерации с территории государств-членов ЕАЭС |
| 4 | 012104 | 01 | НДС | 21 | 1151115 | Налог на добавленную стоимость при оказании иностранными организациями услуг в электронной форме |
| 5 | 012201 | 01 | Акц | 22 | 1151090 | Акцизы на этиловый спирт, алкогольную и (или) подакцизную спиртосодержащую продукцию |
| 6 | 012202 | 01 | Акц | 22 | 1151089 | Акцизы на автомобильный бензин, дизельное топливо, моторные масла для дизельных и (или) карбюраторных (инжекторных) двигателей, прямогонный бензин, средние дистилляты, бензол, параксилол, ортоксилол, авиационный керосин, природный газ, автомобили легковые и мотоциклы |
| 7 | 012203 | 01 | Акц | 22 | 1151074 | Акцизы на табак (табачные изделия), табачную продукцию, электронные системы доставки никотина и жидкости для электронных систем доставки никотина |
| 8 | 012204 | 01 | Акц | 22 | 1151088 | Налог на добавленную стоимость и акцизы при импорте товаров на территорию Российской Федерации с территории государств-членов ЕАЭС |
| 9 | 012205 | 01 | Акц | 22 | 1151095 | Акцизы на нефтяное сырье |
| 10 | 012301 | 01 | НДФЛ | 23 | 1151099 | Налог на доходы физических лиц |
| 11 | 012302 | 01 | НДФЛ | 23 | 1151100 | Налог на доходы физических лиц |
| 12 | 012501 | 01 | НП | 25 | 1151006 | Налог на прибыль организаций |
| 13 | 012502 | 01 | НП | 25 | 1151006 | Налог на прибыль организаций (налоговый агент) |
| 14 | 012503 | 01 | НП | 25 | 1151006 | Налог на прибыль организаций (КГН) |
| 15 | 012504 | 01 | НП | 25 | 1151056 | Налог на прибыль организаций (налоговый агент - при выплате доходов иностранным организациям) |
| 16 | 012505 | 01 | НП | 25 | 1151038 | Налог на прибыль иностранной организации |
| 17 | 012641 | 01 | НП | 26.4 | 1151082 | Налог на прибыль организаций при выполнении Соглашений о разделе продукции |
| 18 | 012511 | 01 | Сбор ЖиБ | 25.1 | 1110012 | Сбор за пользование объектами животного мира |
| 19 | 012512 | 01 | Сбор ЖиБ | 25.1 | 1110011 | Сбор за пользование объектами водных биологических ресурсов |
| 20 | 012513 | 01 | Сбор ЖиБ | 25.1 | 1110022 | Сбор за пользование объектами водных биологических ресурсов |
| 21 | 012521 | 01 | ВН | 25.2 | 1151072 | Водный налог |
| 22 | 012531 | 01 | ГС | 25.3 | | Государственная пошлина |
| 23 | 012541 | 01 | НДЦ | 25.4 | 1151029 | Налог на дополнительный доход от добычи углеводородного сырья |
| 24 | 012601 | 01 | НДПИ | 26 | 1151054 | Налог на добычу полезных ископаемых |
| 25 | 013401 | 01 | СВ | 34 | 1151111 | Страховые взносы |
| 26 | 022801 | 02 | ТН | 28 | 1152004 | Транспортный налог |
| 27 | 023001 | 02 | Ним | 30 | 1152028 | Налоговый расчет по авансовому платежу по налогу на имущество организаций |
| 28 | 023002 | 02 | Ним | 30 | 1152026 | Налог на имущество организаций |
| 29 | 022901 | 02 | НИБ | 29 | 1152011 | Налог на игорный бизнес |
| 30 | 033101 | 03 | ЗН | 31 | 1153005 | Земельный налог |
| 31 | 033301 | 03 | ТС | 33 | | Торговый сбор |
<1> Код налога формируется следующим образом: XX - вид налога (01 - федеральный налог, 02 - региональный налог, 03 - местный налог); ХХ.Х - глава Налогового кодекса Российской Федерации; X - наименование налога.
Приложение N 23
к Требованиям к организации
системы внутреннего контроля,
утвержденным приказом
от 25.05.2021 N ЕД-7-23/518@
ПЕРЕЧЕНЬ ВИДОВ СДЕЛОК (ОПЕРАЦИЙ)
| N п/п | Код | Наименование |
| 1 | 2 | 3 |
| 1 | 01 | покупка-продажа товаров, продукции |
| 2 | 02 | мена |
| 3 | 03 | дарение |
| 4 | 04 | аренда |
| 5 | 05 | выполнение работ |
| 6 | 06 | оказание услуг |
| 7 | 07 | заем |
| 8 | 08 | кредит |
| 9 | 09 | внешнеторговая сделка |
| 10 | 10 | договоры комиссии (агентские, поручение) |
| 11 | 11 | уступка права требования (цессия) |
| 12 | 12 | операции с ценными бумагами, долями участия |
| 13 | 13 | операции с производными финансовыми инструментами |
| 14 | 14 | реорганизация |
| 15 | 15 | строительство |
| 16 | 16 | сделки с основными средствами |
| 17 | 17 | предоставление поручительств, гарантий, залога |
| 18 | 18 | выплата дивидендов |
| 19 | 19 | лизинг |
| 20 | 20 | перевозка, транспортное экспедирование |
| 21 | 21 | доверительное управление |
| 22 | 22 | сделки с объектами интеллектуальной собственности |
| 23 | 23 | договоры товарищества |
| 24 | 24 | иное |