Приказ ФНС РФ от 11.05.2021 N ЕД-7-23/477@

"Об утверждении форм и форматов документов, используемых при составлении мотивированного мнения налогового органа в электронной форме, а также формы мотивированного мнения налогового органа и требований к его составлению"
Редакция от 11.05.2021 — Документ утратил силу, см. «Приказ ФНС РФ от 22.01.2024 N ЕД-7-23/53@»

Зарегистрировано в Минюсте России 10 августа 2021 г. N 64586


ФЕДЕРАЛЬНАЯ НАЛОГОВАЯ СЛУЖБА

ПРИКАЗ
от 11 мая 2021 г. N ЕД-7-23/477@

ОБ УТВЕРЖДЕНИИ ФОРМ И ФОРМАТОВ ДОКУМЕНТОВ, ИСПОЛЬЗУЕМЫХ ПРИ СОСТАВЛЕНИИ МОТИВИРОВАННОГО МНЕНИЯ НАЛОГОВОГО ОРГАНА В ЭЛЕКТРОННОЙ ФОРМЕ, А ТАКЖЕ ФОРМЫ МОТИВИРОВАННОГО МНЕНИЯ НАЛОГОВОГО ОРГАНА И ТРЕБОВАНИЙ К ЕГО СОСТАВЛЕНИЮ

В соответствии с пунктом 4 статьи 31, пунктом 2.1 статьи 105.29, пунктами 1, 4, 5, 6, 8 и 9 статьи 105.30, пунктами 3 и 5 статьи 105.31 Налогового кодекса Российской Федерации (Собрание законодательства Российской Федерации, 1998, N 31, ст. 3824; 2016, N 18, ст. 2506; 2016, N 27, ст. 4176; 2019, N 39, ст. 5375; 2021, N 1, ст. 9), на основании подпункта 5.9.37 пункта 5 Положения о Федеральной налоговой службе, утвержденного постановлением Правительства Российской Федерации от 30.09.2004 N 506 "Об утверждении Положения о Федеральной налоговой службе" (Собрание законодательства Российской Федерации, 2004, N 40, ст. 3961; 2015, N 15, ст. 2286), в целях приведения нормативных правовых актов ФНС России в соответствие с положениями главы 14.8 "Порядок проведения налогового мониторинга. Мотивированное мнение налогового органа" Налогового кодекса Российской Федерации и в связи с принятием Федерального закона от 29.12.2020 N 470-ФЗ "О внесении изменений в части первую и вторую Налогового кодекса Российской Федерации и отдельные законодательные акты Российской Федерации о налогах и сборах" (Собрание законодательства Российской Федерации, 2021, N 1, ст. 9) приказываю:

1. Утвердить:

форму уведомления о наличии оснований для составления мотивированного мнения налогового органа согласно приложению N 1 к настоящему приказу;

форму запроса о предоставлении мотивированного мнения налогового органа согласно приложению N 2 к настоящему приказу;

форму решения о продлении срока направления мотивированного мнения налогового органа по запросу организации согласно приложению N 3 к настоящему приказу;

форму мотивированного мнения налогового органа согласно приложению N 4 к настоящему приказу;

форму уведомления о согласии с мотивированным мнением налогового органа согласно приложению N 5 к настоящему приказу;

форму разногласий на мотивированное мнение налогового органа согласно приложению N 6 к настоящему приказу;

форму уведомления о согласии (несогласии) с мотивированным мнением налогового органа по результатам взаимосогласительной процедуры согласно приложению N 7 к настоящему приказу;

форму уведомления об изменении (оставлении без изменения) мотивированного мнения налогового органа согласно приложению N 8 к настоящему приказу;

форму уведомления о наличии (об отсутствии) невыполненных мотивированных мнений согласно приложению N 9 к настоящему приказу;

формат представления запроса о предоставлении мотивированного мнения налогового органа в электронной форме согласно приложению N 10 к настоящему приказу;

формат представления уведомления о согласии с мотивированным мнением налогового органа в электронной форме согласно приложению N 11 к настоящему приказу;

формат представления разногласий на мотивированное мнение налогового органа в электронной форме согласно приложению N 12 к настоящему приказу;

формат представления уведомления о согласии (несогласии) с мотивированным мнением налогового органа по результатам взаимосогласительной процедуры в электронной форме согласно приложению N 13 к настоящему приказу;

требования к составлению мотивированного мнения налогового органа согласно приложению N 14 к настоящему приказу.

2. Руководителям (исполняющим обязанности руководителя) управлений Федеральной налоговой службы по субъектам Российской Федерации, начальникам (исполняющим обязанности начальника) межрегиональных инспекций Федеральной налоговой службы по крупнейшим налогоплательщикам довести настоящий приказ до нижестоящих налоговых органов и обеспечить его применение.

3. Установить, что настоящий приказ вступает в силу по истечении 10 дней со дня его официального опубликования.

4. Контроль за исполнением настоящего приказа возложить на заместителя руководителя Федеральной налоговой службы, координирующего вопросы проведения налогового мониторинга.

Руководитель
Федеральной
налоговой службы
Д.В. ЕГОРОВ

Приложение N 1

УТВЕРЖДЕНО
приказом ФНС России
от 11.05.2021 N ЕД-7-23/477@

Форма по КНД 1125339

УВЕДОМЛЕНИЕ N _________ О НАЛИЧИИ ОСНОВАНИЙ ДЛЯ СОСТАВЛЕНИЯ МОТИВИРОВАННОГО МНЕНИЯ НАЛОГОВОГО ОРГАНА

 
  (дата)
   
(наименование налогового органа)

в соответствии с пунктом 2.1 статьи 105.29 Налогового кодекса Российской Федерации уведомляет

(наименование организации - налогоплательщика (плательщика сбора, плательщика страховых взносов, налогового агента))
ИНН                       КПП <1>                                                

что в ходе проведения налогового мониторинга установлен факт, свидетельствующий о неправильном исчислении (удержании), неполной и (или) несвоевременной уплате (перечислении) налогов, сборов, страховых взносов:

 
(указываются документально подтвержденные факты, свидетельствующие о неправильном исчислении (удержании), неполной и (или) несвоевременной уплате (перечислении) организацией налогов, сборов, страховых взносов, выявленные в ходе налогового мониторинга)

о чем было сообщено организации выставлено(ы) требование(я) от   N _____________ о представлении в течение пяти дней
  (дата)  

необходимых пояснений или внесении соответствующих исправлений.

Организацией представлены (не представлены) пояснения (документы):

 
(указываются пояснения и документы, представленные организацией в ответ на требование(я) налогового органа либо указывается, что организацией пояснения (документы) не представлены)

С учетом представленного(ых) пояснений (сообщения, документов) организации от   N _______________ или в связи с отсутствием
  (дата)  

представленных пояснений (сообщения, документов) налоговым органом был установлен(ы) факт(ы), свидетельствующий(ие) о наличии оснований для составления мотивированного мнения:

(содержание установленных фактов, свидетельствующих о неправильном исчислении (удержании), неполной и (или) несвоевременной уплате (перечислении) организацией налогов, сборов, страховых взносов)
На основании изложенного налоговый орган  
   
(выводы и предложения налогового органа, направленные на устранение выявленных нарушений, корректировку данных
   
(бухгалтерского и налогового учета, о возможности представления уточненных налоговых деклараций (расчетов) с внесенными изменениями, с учетом выявленных нарушений законодательства о налогах и сборах, иное)

Руководитель (заместитель руководителя) налогового органа

   
(подпись)   (Ф.И.О. <2>)

С уведомлением о наличии оснований для составления мотивированного мнения по инициативе налогового органа ознакомлен:

 
(должность, Ф.И.О. <2> руководителя организации (представителя организации))  
  <3>.
(наименование и реквизиты документа, подтверждающего полномочия представителя организации)  
   
(дата)   (подпись)

<1> Указывается КПП, присвоенный организации при постановке на учет в налоговом органе по месту ее нахождения. Для организации, отнесенной в соответствии со статьей 83 Налогового кодекса Российской Федерации к категории крупнейших налогоплательщиков, указывается КПП, присвоенный при постановке на учет в налоговом органе в качестве крупнейшего налогоплательщика.

<2> Отчество указывается при наличии.

<3> Заполняется в случае вручения документа на бумажном носителе.

Стр.                                                                        

Приложение N 2

УТВЕРЖДЕНО
приказом ФНС России
от 11.05.2021 N ЕД-7-23/477@

Форма по КНД 1110305

В  
  (наименование налогового органа)
                                                Код налогового органа                  
                                                Период проведения налогового мониторинга        

ЗАПРОС N ______________ О ПРЕДОСТАВЛЕНИИ МОТИВИРОВАННОГО МНЕНИЯ НАЛОГОВОГО ОРГАНА

 
(наименование организации - налогоплательщика (плательщика сбора, плательщика страховых взносов, налогового агента))
ИНН                       КПП <1>                                                

Код основного вида экономической деятельности <2>         .     .                                      
Прошу предоставить в соответствии с пунктом 2 статьи 105.30 Налогового кодекса Российской Федерации мотивированное мнение налогового органа в связи с наличием
сомнений/неясности по вопросу  
   
(правильности исчисления/правильности удержания/полноты и своевременности уплаты (перечисления))
   
(наименование налога, сбора, страховых взносов)

по   сделке (операции) или совокупности взаимосвязанных сделок (операций),
  (совершенной/планируемой) <3>  

а также по иным совершенным фактам хозяйственной жизни организации в соответствии с договором (договорами, иными документами) <4>, указанным (указанными) в таблице.

 
 
(краткое описание вопроса)
Сделка (операция) N п/п Описание сделки (операции)
Договор, иной документ (номер, дата) <4>
Дата отражения операции (сделки) в налоговом учете <5>
Дата отражения операции (сделки) в бухгалтерском учете <5>
Деловая цель
Основные условия
Предмет сделки <6>
Цена (сумма) сделки (операции) <7>
Права и обязанности сторон
Сроки исполнения обязательств по договору
Иная информация <8>
Информация о деятельности контрагентов, иных лиц и выполняемых ими функциях, с указанием государств и территорий, налоговыми резидентами которых они являются, и иная информация, значимая для порядка исчисления (удержания) и уплаты (перечисления) налогов, сборов и страховых взносов информация:
Наименование контрагента 1
ИНН контрагента 1 (регистрационный номер в стране регистрации (инкорпорации))
КПП контрагента 1
Код страны регистрации (инкорпорации) (для иностранной организации)
Адрес места нахождения (адрес в стране регистрации (инкорпорации))
Основной вид деятельности
Характер взаимоотношений <9>
Признак взаимозависимости (0 - отсутствие, 1 - наличие), доля прямого и (или) косвенного участия
Иная информация о деятельности контрагента 1
Фамилия, имя, отчество контрагента 2
ИНН контрагента 2
Дата рождения
Код страны (для иностранного гражданина)
Характер взаимоотношений <8>
Признак взаимозависимости (0 - отсутствие, 1 - наличие), доля прямого и (или) косвенного участия
Иная информация о деятельности контрагента 2
Позиция организации:  
   
   

Приложение:

 
(должность, Ф.И.О. <10> руководителя организации (представителя организации))  
  <11>.
(наименование и реквизиты документа, подтверждающего полномочия представителя организации)  
   
(дата)   (подпись)

<1> Указывается КПП, присвоенный организации при постановке на учет в налоговом органе по месту ее нахождения. Для организации, отнесенной в соответствии со статьей 83 Налогового кодекса Российской Федерации к категории крупнейших налогоплательщиков, указывается КПП, присвоенный при постановке на учет в налоговом органе в качестве крупнейшего налогоплательщика.

<2> Указывается основной код вида экономической деятельности (не менее 4-х цифровых знаков) в соответствии с Общероссийским классификатором видов экономической деятельности OK 029-2014 (КДЕС Ред. 2).

<3> Нужное указать.

<4> Реквизиты договора (договоров), дата отражения операции (сделки) в налоговом учете и дата отражения операции (сделки) в бухгалтерском учете указываются в случае совершенной сделки (операции) или совокупности взаимосвязанных сделок (операций).

<5> Заполняется при наличии данной информации.

<6> Указывается наименование товара, работы, услуги, иных объектов гражданских прав.

<7> Указывается сумма поступлений или списаний, эквивалентная в денежном выражении в рублях.

<8> Указываются способы обеспечения обязательств (штрафы, пени, неустойки); гарантийные обязательства сторон сделки; место доставки товара, выполнения работы или оказания услуги - адрес или иные данные, например, географические координаты; порядок сдачи-приемки результатов по договору - информация об условиях, процедуре, методах и периодах сдачи-приемки результатов; документы о сдаче-приемке результатов по договору - перечень документов, которые должны оформить стороны, чтобы принять (сдать) предмет сделки; сведения о сроках и способах осуществления платежей; условия о переходе рисков и права собственности на товары (работы, услуги, иные объекты гражданских прав); источники финансирования сделки: собственные средства, средства учредителей, кредитные ресурсы, заемные средства (указываются реквизиты договоров, заключенных с кредиторами (заимодавцами), условия предоставления денежных средств (процентные ставки, сроки возврата, гарант, залог, штрафы за неисполнение условий), наименование и ИНН лиц, предоставивших денежные средства); иные существенные обстоятельства сделки, влияющие на формирование налоговой базы.

<9> Указывается какой стороной по договору является российская (иностранная) организация, физическое лицо.

В отношении российской организации необходимо указать следующую информацию: наименование организации, ИНН/КПП, адрес места нахождения организации, основной вид деятельности организации, характер взаимоотношений, иную значимую информацию.

В отношении иностранной организации необходимо указать следующую информацию (в латинской транскрипции): наименование организации, код страны регистрации (инкорпорации), регистрационный номер в стране регистрации (инкорпорации), адрес в стране регистрации (инкорпорации), характер взаимоотношений, иную значимую информацию.

В отношении физического лица необходимо указать следующие сведения (в русской транскрипции): фамилию, имя, отчество, ИНН, дату рождения, код страны (для иностранного гражданина), характер взаимоотношений, иную значимую информацию.

<10> Отчество указывается при наличии.

<11> Заполняется в случае вручения документа на бумажном носителе.

Приложение N 3

УТВЕРЖДЕНО
приказом ФНС России
от 11.05.2021 N ЕД-7-23/477@

Форма по КНД 1125333

РЕШЕНИЕ N ______________ О ПРОДЛЕНИИ СРОКА НАПРАВЛЕНИЯ МОТИВИРОВАННОГО МНЕНИЯ НАЛОГОВОГО ОРГАНА ПО ЗАПРОСУ ОРГАНИЗАЦИИ

 
  (дата)
   
(наименование налогового органа)

в соответствии с пунктом 5 статьи 105.30 Налогового кодекса Российской Федерации продлевает на 1 (один) месяц срок направления мотивированного мнения налогового органа по запросу

(наименование организации - налогоплательщика (плательщика сбора, плательщика страховых взносов, налогового агента))
ИНН                       КПП <1>                                                
от _______________________ N _______________________  
(дата и номер запроса о предоставлении мотивированного мнения налогового органа)  

в связи с  
  (основание для продления срока направления мотивированного мнения налогового органа)

Руководитель (заместитель руководителя) налогового органа

   
(подпись)   (Ф.И.О. <2>)

С решением о продлении срока направления мотивированного мнения налогового органа по запросу организации ознакомлен:

 
(должность, Ф.И.О. <2> руководителя организации (представителя организации))  
  <3>.
(наименование и реквизиты документа, подтверждающего полномочия представителя организации)  
   
(дата)   (подпись)

<1> Указывается КПП, присвоенный организации при постановке на учет в налоговом органе по месту ее нахождения. Для организации, отнесенной в соответствии со статьей 83 Налогового кодекса Российской Федерации к категории крупнейших налогоплательщиков, указывается КПП, присвоенный при постановке на учет в налоговом органе в качестве крупнейшего налогоплательщика.

<2> Отчество указывается при наличии.

<3> Заполняется в случае вручения документа на бумажном носителе.

Приложение N 4

УТВЕРЖДЕНО
приказом ФНС России
от 11.05.2021 N ЕД-7-23/477@

Форма по КНД 1125303

Экз. N ________

МОТИВИРОВАННОЕ МНЕНИЕ НАЛОГОВОГО ОРГАНА

N __________  
  (дата)
Руководителем (заместителем руководителя)  
  (наименование налогового органа)
   
(Ф.И.О. <1>)
в рамках проведения налогового мониторинга  
  (наименования организации - налогоплательщика (плательщика
   
Ф.И.О. <1>
  за ___________ год
сбора, плательщика страховых взносов, налогового агента), ИНН, КПП <2>)  
на основании решения о проведении налогового мониторинга   от   N ________
  (наименование налогового органа)   (дата)  

в соответствии с пунктом 2 статьи 105.30 Налогового кодекса Российской Федерации (далее - Кодекс) составлено мотивированное мнение

 
   
(по собственной инициативе в связи с установлением фактов, свидетельствующих о неправильном исчислении (удержании), неполной и (или) несвоевременной уплате (перечислении) организацией налогов, сборов, страховых взносов или по запросу организации от ________________ N _______________)
   
(содержание установленных фактов, свидетельствующих о неправильном исчислении (удержании), неполной и (или) несвоевременной уплате (перечислении) организацией налогов, сборов, страховых взносов или содержание запроса организации с отражением позиции организации по вопросам правильности исчисления (удержания), полноты и своевременности уплаты (перечисления) налогов, сборов, страховых взносов и позиции налогового органа по указанным вопросам)

На основании изложенного налоговый орган, проводящий налоговый мониторинг, установил:

N п/п ОКВЭД Наименование налога (сбора, страховых взносов) Норма Кодекса Позиция налогового органа по вопросам правильности исчисления (удержания), полноты и своевременности уплаты (перечисления) налогов, сборов, страховых взносов)
статья пункт подпункт абзац
1 2 3 4 5 6 7 8

Расчет сумм налогов, сборов, страховых взносов (пени, штрафов, процентов) по мотивированному мнению налогового органа (при наличии):

N КНД Наименование налога (сбора, страховых взносов) Отчетный год Налоговый (отчетный) период Признак суммы по расчету <3> Налоговая база, рублей Сумма налога (сбора, страховых взносов), рублей Пени, рублей Штрафы, рублей Проценты, рублей Код бюджетной классификации Код по ОКТМО КПП Код налогового органа
1 2 3 4 5 б 7 8 9 10 11 12 13 14 15
Итого:

Примечание. Недоимка указана без учета состояния расчета с бюджетом; пени рассчитаны по состоянию на дату составления мотивированного мнения налогового органа.

Приложение: на ___ листах.

Руководитель (заместитель руководителя) налогового органа

   
(подпись)   (Ф.И.О. <1>)
Мотивированное мнение        
налогового органа с   приложением на   листах получил:
  (количество приложений)   (количество листов)  

 
(должность, Ф.И.О. <1> руководителя организации (представителя организации))  
  <4>.
(наименование и реквизиты документа, подтверждающего полномочия представителя организации)  
   
(дата)   (подпись)

Приложение N 5

УТВЕРЖДЕНО
приказом ФНС России
от 11.05.2021 N ЕД-7-23/477@

Форма по КНД 1125336

УВЕДОМЛЕНИЕ О СОГЛАСИИ С МОТИВИРОВАННЫМ МНЕНИЕМ НАЛОГОВОГО ОРГАНА

В  
  (наименование налогового органа)
                                                Код налогового органа                  

 
  (дата)
   
(наименование организации - налогоплательщика (плательщика сбора, плательщика страховых взносов, налогового агента))
ИНН                       КПП <1>                                                
в соответствии с пунктом 6 статьи 105.30 Налогового кодекса Российской Федерации уведомляет о согласии с мотивированным мнением налогового органа от  
  N ____________, составленным    
(дата)   (наименование налогового органа)  
       
      .
(по собственной инициативе в связи с установлением фактов, свидетельствующих о неправильном исчислении (удержании), неполной и (или) несвоевременной уплате (перечислении) организацией налогов, сборов, страховых взносов или по запросу организации от __________________ N ________)  

В отношении планируемых сделок (операций) или совокупности взаимосвязанных сделок (операций) уведомляет о начале совершения сделок (операций) с
  , об отказе от совершения сделок операций <2>.
(дата начала совершения сделки (операции))  

В подтверждение выполнения мотивированного мнения налогового органа

(наименование - налогоплательщика (плательщика сбора, плательщика страховых взносов, налогового агента)

сообщает об учете позиции налогового органа, изложенной в мотивированном мнении налогового органа, в налоговом учете и (или) налоговых декларациях (расчетах) (уточненных налоговых декларациях (уточненных расчетах), а также направляет документы, подтверждающие выполнение мотивированного мнения налогового органа (при их наличии) <2>.

Сумма налога (пени, штрафа, процентов) к доплате (к уменьшению) по представленным налоговым декларациям (расчетам) (уточненным налоговым декларациям (уточненным расчетам) (при их наличии):

N КНД Дата представления налоговой декларации (расчета) Рег. номер налоговой декларации (расчета) Наименование налога (сбора, страховых взносов) Отчетный год Налоговый (отчетный) период Признак суммы по расчету <3> Налоговая база, рублей Сумма налога (сбора, страховых взносов), рублей Пени, рублей Штрафы, рублей Проценты, рублей Код бюджетной классификации Код по ОКТМО КПП Код налогового органа
1 2 3 4 5 6 7 8 9 10 11 12 13 14 15 16 17
Итого:

Приложение: на _______ листах.

(должность, Ф.И.О. <4> руководителя организации (представителя организации))
 
(наименование и реквизиты документа, подтверждающего полномочия представителя организации)
   
(дата)   (подпись)

<1> Указывается КПП, присвоенный организации при постановке на учет в налоговом органе по месту ее нахождения. Для организации, отнесенной в соответствии со статьей 83 Налогового кодекса Российской Федерации к категории крупнейших налогоплательщиков, указывается КПП, присвоенный при постановке на учет в налоговом органе в качестве крупнейшего налогоплательщика.

<2> Нужное подчеркнуть.

<3> Если по расчету сумма налогов (пени, штрафов, процентов) подлежит к доплате указывается признак "1"; к уменьшению признак "2".

<4> Отчество указывается при наличии.

Приложение N 6

УТВЕРЖДЕНО
приказом ФНС России
от 11.05.2021 N ЕД-7-23/477@

Форма по КНД 1125337

В  
  (наименование налогового органа)
                                                Код налогового органа                  

РАЗНОГЛАСИЯ N ______ НА МОТИВИРОВАННОЕ МНЕНИЕ НАЛОГОВОГО ОРГАНА

 
  (дата)
   
(наименование организации - налогоплательщика (плательщика сбора, плательщика страховых взносов, налогового агента))
ИНН                       КПП <1>                                                
получив мотивированное мнение налогового органа от   N __________, составленное  
  (дата)   (наименование налогового органа)
       
(по собственной инициативе в связи с установлением фактов, свидетельствующих о неправильном исчислении (удержании), неполной и (или) несвоевременной уплате (перечислении) организацией налогов, сборов, страховых взносов или по запросу организации от ________________ N __________)
по вопросу      
в соответствии с пунктом 8 статьи 105.30 Налогового кодекса Российской Федерации сообщает о несогласии с мотивированным мнением налогового органа по следующим основаниям:
       
(основания несогласия с мотивированным мнением налогового органа)

Приложение: на _______ листах.

(должность, Ф.И.О. <2> руководителя организации (представителя организации))
 
(наименование и реквизиты документа, подтверждающего полномочия представителя организации)
   
(дата)   (подпись)

<1> Указывается КПП, присвоенный организации при постановке на учет в налоговом органе по месту ее нахождения. Для организации, отнесенной в соответствии со статьей 83 Налогового кодекса Российской Федерации к категории крупнейших налогоплательщиков, указывается КПП, присвоенный при постановке на учет в налоговом органе в качестве крупнейшего налогоплательщика.

<2> Отчество указывается при наличии.

Приложение N 7

УТВЕРЖДЕНО
приказом ФНС России
от 11.05.2021 N ЕД-7-23/477@

Форма по КНД 1125338

В  
  (наименование налогового органа)
                                                Код налогового органа                  

УВЕДОМЛЕНИЕ N _____ О СОГЛАСИИ (НЕСОГЛАСИИ) С МОТИВИРОВАННЫМ МНЕНИЕМ НАЛОГОВОГО ОРГАНА ПО РЕЗУЛЬТАТАМ ВЗАИМОСОГЛАСИТЕЛЬНОЙ ПРОЦЕДУРЫ

 
  (дата)
   
(наименование организации - налогоплательщика (плательщика сбора, плательщика страховых взносов, налогового агента))
ИНН                       КПП <1>                                                
в соответствии с пунктом 5 статьи 105.31 Налогового кодекса Российской Федерации уведомляет о согласии <2> с мотивированным мнением налогового органа от
  N ______________, составленным  
(дата)   (наименование налогового органа)
которое Федеральной налоговой службой по результатам взаимосогласительной процедуры изменено (оставлено без изменений) согласно уведомлению об изменении
(оставлении без изменения) мотивированного мнения налогового органа от   N __________.
    (дата)  

В подтверждение выполнения мотивированного мнения налогового органа

(наименование - налогоплательщика (плательщика сбора, плательщика страховых взносов, налогового агента))

сообщает об учете позиции налогового органа, изложенной в мотивированном мнении налогового органа, в налоговом учете и (или) налоговых декларациях (расчетах) (уточненных налоговых декларациях (уточненных расчетах), а также направляет документы, подтверждающие выполнение мотивированного мнения налогового органа (при их наличии) <3>.

Сумма налога (пени, штрафа, процентов) к доплате (к уменьшению) по представленным налоговым декларациям (расчетам) (уточненным налоговым декларациям (уточненным расчетам) (при их наличии):

N КНД Дата представления налоговой декларации (расчета) Рег. номер налоговой декларации (расчета) Наименование налога (сбора, страховых взносов) Отчетный год Налоговый (отчетный) период Признак суммы по расчету <4> Налоговая база, рублей Сумма налога (сбора, страховых взносов), рублей Пени, рублей Штрафы, рублей Проценты, рублей Код бюджетной классификации Код по ОКТМО КПП Код налогового органа
1 2 3 4 5 6 7 8 9 10 11 12 13 14 15 16 17
Итого:
Уведомляет о несогласии <5> с мотивированным      
мнением налогового органа от   N __________, составленным  
  (дата)   (наименование налогового органа)
которое Федеральной налоговой службой по результатам взаимосогласительной процедуры изменено (оставлено без изменений) согласно уведомлению об изменении
(оставлении без изменения) мотивированного мнения налогового органа от   N ___________, по следующим основаниям:
    (дата)  
      .
(основания несогласия с мотивированным мнением налогового органа)  

Приложение: на ______ листах.

(должность, Ф.И.О. <6> руководителя организации (представителя организации))
 
(наименование и реквизиты документа, подтверждающего полномочия представителя организации)
   
(дата)   (подпись)

<1> Указывается КПП, присвоенный организации при постановке на учет в налоговом органе по месту ее нахождения. Для организации, отнесенной в соответствии со статьей 83 Налогового кодекса Российской Федерации к категории крупнейших налогоплательщиков, указывается КПП, присвоенный при постановке на учет в налоговом органе в качестве крупнейшего налогоплательщика.

<2> Заполняется в случае согласия с мотивированным мнением налогового органа.

<3> Нужное подчеркнуть.

<4> Если по расчету сумма налогов (пени, штрафов, процентов) подлежит к доплате указывается признак "1"; к уменьшению признак "2".

<5> Заполняется в случае несогласия с мотивированным мнением налогового органа.

<6> Отчество указывается при наличии.

Приложение N 8

УТВЕРЖДЕНО
приказом ФНС России
от 11.05.2021 N ЕД-7-23/477@

Форма по КНД 1125306

УВЕДОМЛЕНИЕ N _____ ОБ ИЗМЕНЕНИИ (ОСТАВЛЕНИИ БЕЗ ИЗМЕНЕНИЯ) МОТИВИРОВАННОГО МНЕНИЯ НАЛОГОВОГО ОРГАНА

 
  (дата)
Федеральная налоговая служба в соответствии с пунктом 3 статьи 105.31 Налогового кодекса Российской Федерации сообщает    
    (наименование организации -  
      ,
налогоплательщика (плательщика сбора, плательщика страховых взносов, налогового агента, ИНН/КПП <1>)  
что по результатам взаимосогласительной процедуры, состоявшейся   в присутствии (отсутствии) <2>  
  (дата, адрес)    
организации      
       
(должность, Ф.И.О. <3> руководителя организации (представителя организации <4>))  
мотивированное мнение налогового органа от   N ___________, составленное  
  (дата)    
       
(наименование налогового органа)  
       
(по собственной инициативе в связи с установлением фактов, свидетельствующих о неправильном исчислении (удержании), неполной и (или) несвоевременной уплате (перечислении) организацией налогов, сборов и страховых взносов или по запросу организации от _________________ N _______)  
оставлено без изменения (изменено)      
       
(указывается позиция Федеральной налоговой службы по установленным фактам, свидетельствующим о неправильном исчислении (удержании), неполной и (или) несвоевременной уплате (перечислении) организацией налогов, сборов, страховых взносов)  
       
(содержание установленных фактов, свидетельствующих о неправильном исчислении (удержании), неполной и (или) несвоевременной уплате (перечислении) организацией налогов, сборов и страховых взносов, или содержание запроса организации с отражением позиции организации по вопросам правильности исчисления (удержания), полноты и своевременности уплаты (перечисления) налогов, сборов, страховых взносов и позиции налогового органа по указанным вопросам)  

Приложение: на ______ листах.

Руководитель (заместитель руководителя) Федеральной налоговой службы

       
(классный чин)   (подпись)   (Ф.И.О. <3>)

Уведомление об изменении (оставлении без изменения) мотивированного мнения налогового органа получил:

 
(должность, Ф.И.О. <3> руководителя организации (представителя организации))  
  <5>.
(наименование и реквизиты документа, подтверждающего полномочия представителя организации)  
   
(дата)   (подпись)

<1> Указывается КПП, присвоенный организации при постановке на учет в налоговом органе по месту ее нахождения. Для организации, отнесенной в соответствии со статьей 83 Налогового кодекса Российской Федерации к категории крупнейших налогоплательщиков, указывается КПП, присвоенный при постановке на учет в налоговом органе в качестве крупнейшего налогоплательщика.

<2> Нужное подчеркнуть.

<3> Отчество указывается при наличии.

<4> Указать наименование и реквизиты документа, подтверждающего полномочия представителя организации.

<5> Заполняется в случае вручения документа на бумажном носителе.

Приложение N 9

УТВЕРЖДЕНО
приказом ФНС России
от 11.05.2021 N ЕД-7-23/477@

Форма по КНД 1125305

УВЕДОМЛЕНИЕ N ______ О НАЛИЧИИ (ОБ ОТСУТСТВИИ) НЕВЫПОЛНЕННЫХ МОТИВИРОВАННЫХ МНЕНИЙ

 
  (дата)
   
(наименование налогового органа)

в соответствии с пунктом 9 статьи 105.30 Налогового кодекса Российской Федерации уведомляет  
   
(наименование организации-налогоплательщика (плательщика сбора, плательщика страховых взносов, налогового агента), ИНН/КПП <1>)  
о наличии (об отсутствии) <2> невыполненных мотивированных мнений  
  ,
(указываются дата и номер невыполненных мотивированных мнений <3>)  
составленных    
  (наименование налогового органа)  

Руководитель (заместитель руководителя) налогового органа (наименование налогового органа)

   
(подпись)   (Ф.И.О. <4>)

С уведомлением о наличии (об отсутствии) невыполненных мотивированных мнений ознакомлен:

 
(должность, Ф.И.О. <4> руководителя организации (представителя организации))  
  <5>.
(наименование и реквизиты документа, подтверждающего полномочия представителя организации)  
 
(должность, Ф.И.О. <3> руководителя организации (представителя организации))  
  <5>.
(наименование и реквизиты документа, подтверждающего полномочия представителя организации)  

<1> Указывается КПП, присвоенный организации при постановке на учет в налоговом органе по месту ее нахождения. Для организации, отнесенной в соответствии со статьей 83 Налогового кодекса Российской Федерации к категории крупнейших налогоплательщиков, указывается КПП, присвоенный при постановке на учет в налоговом органе в качестве крупнейшего налогоплательщика.

<2> Нужное подчеркнуть.

<3> Указывается при наличии невыполненных мотивированных мнений.

<4> Отчество указывается при наличии.

<5> Заполняется в случае вручения документа на бумажном носителе.

Приложение N 10

УТВЕРЖДЕНО
приказом ФНС России
от 11.05.2021 N ЕД-7-23/477@

ФОРМАТ ПРЕДСТАВЛЕНИЯ ЗАПРОСА О ПРЕДОСТАВЛЕНИИ МОТИВИРОВАННОГО МНЕНИЯ НАЛОГОВОГО ОРГАНА В ЭЛЕКТРОННОЙ ФОРМЕ

I. ОБЩИЕ ПОЛОЖЕНИЯ

1. Настоящий формат описывает требования к XML файлам (далее - файл обмена) передачи в налоговые органы в электронной форме запроса о предоставлении мотивированного мнения налогового органа.

2. Номер версии настоящего формата 5.01, часть 407.

II. ОПИСАНИЕ ФАЙЛА ОБМЕНА

3. Имя файла обмена должно иметь следующий вид:

R_T_A_K_O_GGGGMMDD_N, где:

R_T - префикс, принимающий значение ON_ZAPMMNO;

A_K - идентификатор получателя информации, где: A - идентификатор получателя, которому направляется файл обмена, K - идентификатор конечного получателя, для которого предназначена информация из данного файла обмена. Передача файла от отправителя к конечному получателю (K) может осуществляться в несколько этапов через другие налоговые органы, осуществляющие передачу файла на промежуточных этапах, которые обозначаются идентификатором A. В случае передачи файла от отправителя к конечному получателю при отсутствии налоговых органов, осуществляющих передачу на промежуточных этапах, значения идентификаторов A и K совпадают. Каждый из идентификаторов (A и K) имеет вид для налоговых органов - четырехразрядный код налогового органа;

O - идентификатор отправителя информации, имеет вид:

для организаций - девятнадцатиразрядный код (идентификационный номер налогоплательщика (далее - ИНН) и код причины постановки на учет (далее - КПП) организации (обособленного подразделения);

GGGG - год формирования передаваемого файла, MM - месяц, DD - день;

N - идентификационный номер файла (длина - от 1 до 36 знаков. Идентификационный номер файла должен обеспечивать уникальность файла).

Расширение имени файла - xml. Расширение имени файла может указываться как строчными, так и прописными буквами.

Параметры первой строки файла обмена

Первая строка XML файла должна иметь следующий вид:

<?xml version = "1.0" encoding = "windows-1251"?>

Имя файла, содержащего XML схему файла обмена, должно иметь следующий вид:

ON_ZAPMMNO_1_407_00_05_01_xx, где xx - номер версии схемы.

Расширение имени файла - xsd.

XML схема файла обмена приводится отдельным файлом.

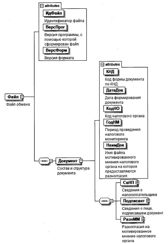
4. Логическая модель файла обмена представлена в виде диаграммы структуры файла обмена на рисунке 1 настоящего формата. Элементами логической модели файла обмена являются элементы и атрибуты XML файла. Перечень структурных элементов логической модели файла обмена и сведения о них приведены в таблицах 4.1 - 4.15 настоящего формата.

Для каждого структурного элемента логической модели файла обмена приводятся следующие сведения:

наименование элемента. Приводится полное наименование элемента. В строке таблицы могут быть описаны несколько элементов, наименования которых разделены символом "|". Такая форма записи применяется при наличии в файле обмена только одного элемента из описанных в этой строке;

сокращенное наименование (код) элемента. Приводится сокращенное наименование элемента. Синтаксис сокращенного наименования должен удовлетворять спецификации XML;

признак типа элемента. Может принимать следующие значения: "С" - сложный элемент логической модели (содержит вложенные элементы), "П" - простой элемент логической модели, реализованный в виде элемента XML файла, "А" - простой элемент логической модели, реализованный в виде атрибута элемента XML файла. Простой элемент логической модели не содержит вложенные элементы;

формат элемента. Формат элемента представляется следующими условными обозначениями: T - символьная строка; N - числовое значение (целое или дробное).

Формат символьной строки указывается в виде T(n-k) или T(=k), где: n - минимальное количество знаков, k - максимальное количество знаков, символ "-" - разделитель, символ "=" означает фиксированное количество знаков в строке. В случае, если минимальное количество знаков равно 0, формат имеет вид T(0-k). В случае, если максимальное количество знаков не ограничено, формат имеет вид T(n-).

Формат числового значения указывается в виде N(m.k), где: m - максимальное количество знаков в числе, включая целую и дробную часть числа без разделяющей десятичной точки и знака (для отрицательного числа), k - максимальное число знаков дробной части числа. Если число знаков дробной части числа равно 0 (то есть число целое), то формат числового значения имеет вид N(m).

Для простых элементов, являющихся базовыми в XML, например, элемент с типом "date", поле "Формат элемента" не заполняется. Для таких элементов в поле "Дополнительная информация" указывается тип базового элемента;

признак обязательности элемента определяет обязательность наличия элемента (совокупности наименования элемента и его значения) в файле обмена. Признак обязательности элемента может принимать следующие значения: "О" - наличие элемента в файле обмена обязательно; "Н" - наличие элемента в файле обмена необязательно, то есть элемент может отсутствовать. Если элемент принимает ограниченный перечень значений (по классификатору, кодовому словарю и тому подобному), то признак обязательности элемента дополняется символом "К". Например, "ОК". В случае, если количество реализаций элемента может быть более одной, то признак обязательности элемента дополняется символом "М". Например, "НМ" или "ОКМ".

К вышеперечисленным признакам обязательности элемента может добавляться значение "У" в случае описания в XML схеме условий, предъявляемых к элементу в файле обмена, описанных в графе "Дополнительная информация". Например, "НУ" или "ОКУ";

дополнительная информация содержит, при необходимости, требования к элементу файла обмена, не указанные ранее. Для сложных элементов указывается ссылка на таблицу, в которой описывается состав данного элемента. Для элементов, принимающих ограниченный перечень значений из классификатора (кодового словаря и тому подобного), указывается соответствующее наименование классификатора (кодового словаря и тому подобного) или приводится перечень возможных значений. Для классификатора (кодового словаря и тому подобного) может указываться ссылка на его местонахождение. Для элементов, использующих пользовательский тип данных, указывается наименование типового элемента.

Рисунок 1. Диаграмма структуры файла обмена

Таблица 4.1

Файл обмена (Файл)

Наименование элемента Сокращенное наименование (код) элемента Признак типа элемента Формат элемента Признак обязательности элемента Дополнительная информация
Идентификатор файла ИдФайл А T(1-255) ОУ Содержит (повторяет) имя сформированного файла (без расширения)
Версия программы, с помощью которой сформирован файл ВерсПрог А T(1-40) О  
Версия формата ВерсФорм А T(1-5) О Принимает значение: 5.01
Состав и структура документа Документ С   О Состав элемента представлен в таблице 4.2

Таблица 4.2

Состав и структура документа (Документ)

Наименование элемента Сокращенное наименование (код) элемента Признак типа элемента Формат элемента Признак обязательности элемента Дополнительная информация
Код формы документа по КНД КНД А T(=7) ОК Типовой элемент <КНДТип>.
Принимает значение: 1110305
Дата формирования документа ДатаДок А T(=10) О Типовой элемент <ДатаТип>.
Дата в формате ДД.ММ.ГГГГ
Период проведения налогового мониторинга ГодНМ А О Типовой элемент <xs:gYear>.
Год в формате ГГГГ
Код налогового органа КодНО А T(=4) ОК Типовой элемент <СОНОТип>
Сведения о налогоплательщике СвНП С О Состав элемента представлен в таблице 4.3
Сведения о лице, подписавшем документ Подписант С О Состав элемента представлен в таблице 4.5
Запрос о предоставлении мотивированного мнения налогового органа ЗапрМненНО С О Состав элемента представлен в таблице 4.7

Таблица 4.3

Сведения о налогоплательщике (СвНП)

Наименование элемента Сокращенное наименование (код) элемента Признак типа элемента Формат элемента Признак обязательности элемента Дополнительная информация
Сведения об организации-налогоплательщике НПЮЛ С О Состав элемента представлен в таблице 4.4

Таблица 4.4

Сведения об организации - налогоплательщике (НПЮЛ)

Наименование элемента Сокращенное наименование (код) элемента Признак типа элемента Формат элемента Признак обязательности элемента Дополнительная информация
Наименование организации-налогоплательщика (плательщика сбора, плательщика страховых взносов, налогового агента) НаимОрг А T(1-1000) О
ИНН организации ИННЮЛ А T(=10) О Типовой элемент <ИННЮЛТип>
КПП КПП А T(=9) О Типовой элемент <КППТип>

Таблица 4.5

Сведения о лице, подписавшем документ (Подписант)

Наименование элемента Сокращенное наименование (код) элемента Признак типа элемента Формат элемента Признак обязательности элемента Дополнительная информация
Признак лица, подписавшего документ ПрПодп А T(=1) ОК Принимает значение:
1 - налогоплательщик |
2 - уполномоченный представитель
Должность Долж А T(1-255) О
Фамилия, имя, отчество руководителя организации (представителя организации) ФИО С О Типовой элемент <ФИОТип>.
Состав элемента представлен в таблице 4.15
Сведения о представителе организации СвПред С НУ Состав элемента представлен в таблице 4.6.
Элемент обязателен при <ПрПодп> = 2

Таблица 4.6

Сведения о представителе организации (СвПред)

Наименование элемента Сокращенное наименование (код) элемента Признак типа элемента Формат элемента Признак обязательности элемента Дополнительная информация
Наименование и реквизиты документа, подтверждающего полномочия представителя организации НаимДок А T(1-120) О

Таблица 4.7

Запрос о предоставлении мотивированного мнения налогового органа (ЗапрМненНО)

Наименование элемента Сокращенное наименование (код) элемента Признак типа элемента Формат элемента Признак обязательности элемента Дополнительная информация
Номер запроса НомЗапрос А T(1-4) О
Признак запроса по вопросам совершения сделки (операции) или совокупности взаимосвязанных сделок (операций) или по иным совершенным фактам хозяйственной жизни организации ПризЗапр А T(=1) ОК Принимает значение:
1 - сделка (операция) |
2 - совокупность взаимосвязанных сделок (операций) |
3 - иные факты хозяйственной жизни организации
Код налога КодНалог А T(=6) ОК Принимает значение в соответствии с перечнем налогов, сборов, страховых взносов
Код вида экономической деятельности по ОКВЭД2 ОКВЭД А T(2-8) ОК Типовой элемент <ОКВЭДТип>.
Принимает значение в соответствии с Общероссийским классификатором видов экономической деятельности ОК 029-2014, утвержденным приказом Росстандарта от 31.01.2014 N 14-ст
Вид сделки ВидСдел А T(=1) ОК Принимает значение:
1 - планируемая |
2 - совершенная
Количество представленных файлов КолФайл А N(4) Н Указывается суммарное количество файлов, содержащих:
- документы, представленные в виде xml-файла (<ДокФорм>),
- документы, представленные в виде скан-образа (<ДокСкан>)
Признак вопроса, по которому требуется предоставление мотивированного мнения налогового органа ПризВопрос П T(=1) ОКМ Принимает значение:
1 - правильности исчисления I
2 - правильности удержания I
3 - полноты и своевременности уплаты (перечисления) налогов,сборов, страховых взносов
Краткое описание вопроса ОписВопрос П T(1-4000) О
Описание сделки (операции) ОписСдел С ОМ Состав элемента представлен в таблице 4.8
Позиция организации ПозицияОрг П T(1-) О
Документ, представленный в виде скан-образа ДокСкан С НМ Состав элемента представлен в таблице 4.13 Для вложений с расширением файла xls| xlsx| doc| docx| pdf| jpg| jpeg| tif| jtiff
Документ, представленный в виде xml-файла ДокФорм С НМ Состав элемента представлен в таблице 4.14
Для вложений с расширением файла xml

Таблица 4.8

Описание сделки (операции) (ОписСдел)

Наименование элемента Сокращенное наименование (код) элемента Признак типа элемента Формат элемента Признак обязательности элемента Дополнительная информация
Номер договора, иного документа НомДог А T(1-100) Н
Дата договора, иного документа ДатаДог А T(=10) Н Типовой элемент <ДатаТип>.
Дата в формате ДД.ММ.ГГГГ
Дата отражения операции (сделки) в налоговом учете ДатаОтрНУ А T(=10) Н Типовой элемент <ДатаТип>.
Дата в формате ДД.ММ.ГГГГ
Дата отражения операции (сделки) в бухгалтерском учете ДатаОтрБУ А T(=10) Н Типовой элемент <ДатаТип>.
Дата в формате ДД.ММ.ГГГГ
Деловая цель ДелЦель А T(1-2000) О
Основные условия ОснУсл А T(1-2000) О
Предмет сделки ПредмСдел А T(1-2000) О
Цена (сумма) сделки (операции) ЦенаСдел А N(17) Н
Права и обязанности сторон ПравОбяз А T(1-2000) О
Сроки исполнения обязательств по договору СрокИсп А T(1-1000) О
Иная информация ИнаяИнф А T(1-2000) Н
Информация о деятельности контрагентов, иных лиц и выполняемых ими функциях, с указанием государств и территорий, налоговыми резидентами которых они являются, и иная информация, значимая для порядка исчисления (удержания) и уплаты (перечисления) налогов, сборов и страховых взносов ИнфКонтр С НМ Состав элемента представлен в таблице 4.9

Таблица 4.9

Информация о деятельности контрагентов, иных лиц и выполняемых ими функциях, с указанием государств и территорий, налоговыми резидентами которых они являются, и иная информация, значимая для порядка исчисления (удержания) и уплаты (перечисления) налогов, сборов и страховых взносов (ИнфКонтр)

Наименование элемента Сокращенное наименование (код) элемента Признак типа элемента Формат элемента Признак обязательности элемента Дополнительная информация
Признак контрагента ПризнКонтр А T(=1) ОК Принимает значение:
1 - российская организация |
2 - иностранная организация |
3 - физическое лицо
Характер взаимоотношений ХарВзаим А T(1-2000) О
Признак взаимозависимости ПризВзаим А T(=1) ОК Принимает значение:
0 - отсутствие |
1 - наличие
Доля прямого участия контрагента ДоляПрямУч А N(18.15) Н
Доля косвенного участия контрагента ДоляКосвУч А N(18.15) Н
Иная информация о деятельности контрагента Иное А T(1-2000) Н
Сведения о контрагенте - российской организации | СвРосОрг С ОУ Состав элемента представлен в таблице 4.10
Элемент обязателен при <ПризнКонтр>=1
Сведения о контрагенте - иностранной организации | СвИнОрг С ОУ Состав элемента представлен в таблице 4.11
Элемент обязателен при <ПризнКонтр>=2
Сведения о контрагенте - физическом лице СвФЛ С ОУ Состав элемента представлен в таблице 4.12
Элемент обязателен при <ПризнКонтр>=3

Таблица 4.10

Сведения о контрагенте - российской организации (СвРосОрг)

Наименование элемента Сокращенное наименование (код) элемента Признак типа элемента Формат элемента Признак обязательности элемента Дополнительная информация
Наименование контрагента Контр А T(1-1000) О
ИНН контрагента ИННЮЛ А T(=10) О Типовой элемент <ИННЮЛТип>
КПП контрагента КПП А T(=9) О Типовой элемент <КППТип>
Основной код вида экономической деятельности по ОКВЭД2 ОКВЭД А T(2-8) ОК Типовой элемент <ОКВЭДТип>.
Принимает значение в соответствии с Общероссийским классификатором видов экономической деятельности ОК 029-2014, утвержденным приказом Росстандарта от 31.01.2014 N 14-ст
Адрес места нахождения организации АдрМНТекст А T(1-255) О

Таблица 4.11

Сведения о контрагенте - иностранной организации (СвИнОрг)

Наименование элемента Сокращенное наименование (код) элемента Признак типа элемента Формат элемента Признак обязательности элемента Дополнительная информация
Полное наименование иностранной организации участника (в латинской транскрипции) НаимИнУчЛат А T(1-1000) О
Код страны регистрации (инкорпорации) КодРег А T(=3) ОК Типовой элемент <ОКСМТип>.
Принимает значение в соответствии с Общероссийским классификатором стран мира
Регистрационный номер в стране регистрации (инкорпорации) РегНом А T(1-100) О
Код налогоплательщика в стране регистрации (инкорпорации) или аналог (если имеется) КодНП А T(1-100) Н
Адрес в стране регистрации (инкорпорации) (в латинской транскрипции) АдрРегТекстЛат А T(1-255) О

Таблица 4.12

Сведения о контрагенте - физическом лице (СвФЛ)

Наименование элемента Сокращенное наименование (код) элемента Признак типа элемента Формат элемента Признак обязательности элемента Дополнительная информация
ИНН физического лица ИННФЛ А T(=12) Н Типовой элемент <ИННФЛТип>
Дата рождения ДатаРожд А T(=10) О Типовой элемент <ДатаТип>.
Дата в формате ДД.ММ.ГГГГ
Код страны регистрации (инкорпорации) КодРег А T(=3) НК Типовой элемент <ОКСМТип>.
Принимает значение в соответствии с Общероссийским классификатором стран мира
Фамилия, имя, отчество ФИО С О Типовой элемент <ФИОТип>.
Состав элемента представлен в таблице 4.15

Таблица 4.13

Документ, представленный в виде скан-образа (ДокСкан)

Наименование элемента Сокращенное наименование (код) элемента Признак типа элемента Формат элемента Признак обязательности элемента Дополнительная информация
Код документа по КНД КНДДок А T(=7) ОК Типовой элемент <КНДТип>.
Принимает значение: 1110305
Наименование, реквизиты или иные индивидуализирующие признаки документа НаимДок А T(1-1000) О
Имя файла документа ИмяФайл П T(1-255) ОМ Имя файла документа имеет вид:
1110305_O_P_N1_GGGGMMDD_N2, где:
- 1110305 - префикс файла документа
- O - идентификатор отправителя имеет вид:
для организаций - девятнадцатиразрядный код (ИНН и КПП организации); для физических лиц - двенадцатиразрядный код (ИНН физического лица, при отсутствии ИНН - последовательность из двенадцати нулей);
- P - идентификатор конечного получателя, четырехразрядный код налогового органа в соответствии с СОНО;
- GGGGMMDD - дата формирования файла;
- N1, N2 - идентификационные номера файла (GUID). Если документ состоит из нескольких файлов, N1 одинаковый для всех файлов одного документа, N2 уникален для каждого файла независимо от принадлежности к документу

Таблица 4.14

Документ, представленный в виде xml-файла (ДокФорм)

Наименование элемента Сокращенное наименование (код) элемента Признак типа элемента Формат элемента Признак обязательности элемента Дополнительная информация
Код документа по КНД КНДДок А T(=7) ОК Типовой элемент <КНДТип>
Обязателен к заполнению для форматов, утвержденных ФНС России
Наименование, реквизиты или иные индивидуализирующие признаки документа НаимДок А T(1-1000) О
Имя файла документа ИмяФайл П T(1-255) ОМ Содержит (повторяет) имя файла представляемого в налоговый орган документа (без расширения) в соответствии с утвержденным форматом для данного документа

Таблица 4.15

Фамилия, имя, отчество (ФИОТип)

Наименование элемента Сокращенное наименование (код) элемента Признак типа элемента Формат элемента Признак обязательности элемента Дополнительная информация
Фамилия Фамилия А T(1-60) О
Имя Имя А T(1-60) О
Отчество Отчество А T(1-60) Н

Приложение N 11

УТВЕРЖДЕНО
приказом ФНС России
от 11.05.2021 N ЕД-7-23/477@

ФОРМАТ ПРЕДСТАВЛЕНИЯ УВЕДОМЛЕНИЯ О СОГЛАСИИ С МОТИВИРОВАННЫМ МНЕНИЕМ НАЛОГОВОГО ОРГАНА В ЭЛЕКТРОННОЙ ФОРМЕ

I. ОБЩИЕ ПОЛОЖЕНИЯ

1. Настоящий формат описывает требования к XML файлам (далее - файл обмена) передачи уведомления о согласии с мотивированным мнением налогового органа в электронной форме в налоговые органы.

2. Номер версии настоящего формата 5.01, часть 412.

II. ОПИСАНИЕ ФАЙЛА ОБМЕНА

3. Имя файла обмена должно иметь следующий вид:

R_T_A_K_O_GGGGMMDD_N, где:

R_T - префикс, принимающий значение ON_UVSOGLMMNO;

A_K - идентификатор получателя информации, где: A - идентификатор получателя, которому направляется файл обмена, K - идентификатор конечного получателя, для которого предназначена информация из данного файла обмена. Передача файла от отправителя к конечному получателю (K) может осуществляться в несколько этапов через другие налоговые органы, осуществляющие передачу файла на промежуточных этапах, которые обозначаются идентификатором A. В случае передачи файла от отправителя к конечному получателю при отсутствии налоговых органов, осуществляющих передачу на промежуточных этапах, значения идентификаторов A и K совпадают. Каждый из идентификаторов (A и K) имеет вид для налоговых органов - четырехразрядный код налогового органа;

O - идентификатор отправителя информации, имеет вид:

для организаций - девятнадцатиразрядный код (идентификационный номер налогоплательщика (далее - ИНН) и код причины постановки на учет (далее - КПП) организации (обособленного подразделения);

GGGG - год формирования передаваемого файла, MM - месяц, DD - день;

N - идентификационный номер файла (длина - от 1 до 36 знаков. Идентификационный номер файла должен обеспечивать уникальность файла).

Расширение имени файла - xml. Расширение имени файла может указываться как строчными, так и прописными буквами.

Параметры первой строки файла обмена

Первая строка XML файла должна иметь следующий вид:

<?xml version ="1.0" encoding ="windows-1251"?>

Имя файла, содержащего XML схему файла обмена, должно иметь следующий вид:

ON_UVSOGLMMNO_1_412_00_05_01_xx, где xx - номер версии схемы.

Расширение имени файла - xsd.

XML схема файла обмена приводится отдельным файлом.

4. Логическая модель файла обмена представлена в виде диаграммы структуры файла обмена на рисунке 1 настоящего формата. Элементами логической модели файла обмена являются элементы и атрибуты XML файла. Перечень структурных элементов логической модели файла обмена и сведения о них приведены в таблицах 4.1 - 4.10 настоящего формата.

Для каждого структурного элемента логической модели файла обмена приводятся следующие сведения:

наименование элемента. Приводится полное наименование элемента. В строке таблицы могут быть описаны несколько элементов, наименования которых разделены символом "|". Такая форма записи применяется при наличии в файле обмена только одного элемента из описанных в этой строке;

сокращенное наименование (код) элемента. Приводится сокращенное наименование элемента. Синтаксис сокращенного наименования должен удовлетворять спецификации XML;

признак типа элемента. Может принимать следующие значения: "С" - сложный элемент логической модели (содержит вложенные элементы), "П" - простой элемент логической модели, реализованный в виде элемента XML файла, "А" - простой элемент логической модели, реализованный в виде атрибута элемента XML файла. Простой элемент логической модели не содержит вложенные элементы;

формат элемента. Формат элемента представляется следующими условными обозначениями: T - символьная строка; N - числовое значение (целое или дробное).

Формат символьной строки указывается в виде T(n-k) или T(=k), где: n - минимальное количество знаков, k - максимальное количество знаков, символ "-" - разделитель, символ "=" означает фиксированное количество знаков в строке. В случае, если минимальное количество знаков равно 0, формат имеет вид T(0-k). В случае, если максимальное количество знаков не ограничено, формат имеет вид T(n-).

Формат числового значения указывается в виде N(m.k), где: m - максимальное количество знаков в числе, включая целую и дробную часть числа без разделяющей десятичной точки и знака (для отрицательного числа), k - максимальное число знаков дробной части числа. Если число знаков дробной части числа равно 0 (то есть число целое), то формат числового значения имеет вид N(m).

Для простых элементов, являющихся базовыми в XML, например, элемент с типом "date", поле "Формат элемента" не заполняется. Для таких элементов в поле "Дополнительная информация" указывается тип базового элемента;

признак обязательности элемента определяет обязательность наличия элемента (совокупности наименования элемента и его значения) в файле обмена. Признак обязательности элемента может принимать следующие значения: "О" - наличие элемента в файле обмена обязательно; "Н" - наличие элемента в файле обмена необязательно, то есть элемент может отсутствовать. Если элемент принимает ограниченный перечень значений (по классификатору, кодовому словарю и тому подобному), то признак обязательности элемента дополняется символом "К". Например, "ОК". В случае, если количество реализаций элемента может быть более одной, то признак обязательности элемента дополняется символом "М". Например, "НМ" или "ОКМ".

К вышеперечисленным признакам обязательности элемента может добавляться значение "У" в случае описания в XML схеме условий, предъявляемых к элементу в файле обмена, описанных в графе "Дополнительная информация". Например, "НУ" или "ОКУ";

дополнительная информация содержит, при необходимости, требования к элементу файла обмена, не указанные ранее. Для сложных элементов указывается ссылка на таблицу, в которой описывается состав данного элемента. Для элементов, принимающих ограниченный перечень значений из классификатора (кодового словаря и тому подобного), указывается соответствующее наименование классификатора (кодового словаря и тому подобного) или приводится перечень возможных значений. Для классификатора (кодового словаря и тому подобного) может указываться ссылка на его местонахождение. Для элементов, использующих пользовательский тип данных, указывается наименование типового элемента.

Рисунок 1. Диаграмма структуры файла обмена

Таблица 4.1

Файл обмена (Файл)

Наименование элемента Сокращенное наименование (код) элемента Признак типа элемента Формат элемента Признак обязательности элемента Дополнительная информация
Идентификатор файла ИдФайл А T(1-255) ОУ Содержит (повторяет) имя сформированного файла (без расширения)
Версия программы, с помощью которой сформирован файл ВерсПрог А T(1-40) О  
Версия формата ВерсФорм А T(1-5) О Принимает значение: 5.01
Состав и структура документа Документ С   О Состав элемента представлен в таблице 4.2

Таблица 4.2

Состав и структура документа (Документ)

Наименование элемента Сокращенное наименование (код) элемента Признак типа элемента Формат элемента Признак обязательности элемента Дополнительная информация
Код формы документа по КНД КНД А T(=7) ОК Типовой элемент <КНДТип>.
Принимает значение: 1125336
Дата формирования документа ДатаДок А T(=10) О Типовой элемент <ДатаТип>.
Дата в формате ДД.ММ.ГГГГ
Код налогового органа КодНО А T(=4) ОК Типовой элемент <СОНОТип>
Период проведения налогового мониторинга ГодНМ А О Типовой элемент <xs:gYear>.
Год в формате ГГГГ
Имя файла мотивированного мнения налогового органа на которое представляется уведомление о согласии НаимДок А T(1-255) О Содержит (повторяет) имя файла мотивированного мнения налогового органа (без расширения)
Сведения о налогоплательщике СвНП С О Состав элемента представлен в таблице 4.3
Сведения о лице, подписавшем документ Подписант С О Состав элемента представлен в таблице 4.5
Уведомление о согласии с мотивированным мнением налогового органа УведСоглММ С О Состав элемента представлен в таблице 4.7

Таблица 4.3

Сведения о налогоплательщике (СвНП)

Наименование элемента Сокращенное наименование (код) элемента Признак типа элемента Формат элемента Признак обязательности элемента Дополнительная информация
Сведения об организации - налогоплательщике НПЮЛ С О Состав элемента представлен в таблице 4.4

Таблица 4.4

Сведения об организации - налогоплательщике (НПЮЛ)

Наименование элемента Сокращенное наименование (код) элемента Признак типа элемента Формат элемента Признак обязательности элемента Дополнительная информация
Наименование организации - налогоплательщика (плательщика сбора, плательщика страховых взносов, налогового агента) НаимОрг А T(1-1000) О
ИНН организации ИННЮЛ А T(=10) О Типовой элемент <ИННЮЛТип>
КПП КПП А T(=9) О Типовой элемент <КППТип>

Таблица 4.5

Сведения о лице, подписавшем документ (Подписант)

Наименование элемента Сокращенное наименование (код) элемента Признак типа элемента Формат элемента Признак обязательности элемента Дополнительная информация
Признак лица, подписавшего документ ПрПодп А T(=1) ОК Принимает значение:
1 - налогоплательщик |
2 - уполномоченный представитель
Должность Долж А T(1-255) О
Фамилия, имя, отчество руководителя организации (представителя организации) ФИО С О Типовой элемент <ФИОТип>.
Состав элемента представлен в таблице 4.10
Сведения о представителе организации СвПред С НУ Состав элемента представлен в таблице 4.6. Элемент обязателен при <ПрПодп> = 2

Таблица 4.6

Сведения о представителе организации (СвПред)

Наименование элемента Сокращенное наименование (код) элемента Признак типа элемента Формат элемента Признак обязательности элемента Дополнительная информация
Наименование и реквизиты документа, подтверждающего полномочия представителя организации НаимДок А T(1-120) О

Таблица 4.7

Уведомление о согласии с мотивированным мнением налогового органа (УведСоглММ)

Наименование элемента Сокращенное наименование (код) элемента Признак типа элемента Формат элемента Признак обязательности элемента Дополнительная информация
Номер уведомления НомУвед А T(1-35) О
Код налогового органа, составившего мотивированное мнение КодНО_ММ А T(=4) ОК Типовой элемент <СОНОТип>
Дата мотивированного мнения налогового органа ДатаММ А T(=10) О Типовой элемент <ДатаТип>.
Дата в формате ДД.ММ.ГГГГ
Номер мотивированного мнения налогового органа НомММ А T(1-35) О
Признак мотивированного мнения ПризнММ А T(=1) ОК Принимает значение:
1 - по инициативе НО |
2 - по запросу организации
Дата запроса мотивированного мнения налогового органа ДатаЗапрММ А T(=10) НУ Типовой элемент <ДатаТип>.
Дата в формате ДД.ММ.ГГГГ
Элемент обязателен при <ПризнММ>=2
Номер запроса мотивированного мнения налогового органа НомЗапрММ А T(1-35) НУ Элемент обязателен при <ПризнММ>=2
Признак совершения сделок (операций) ПризнСдел А T(=1) ОК Принимает значение:
1 - о начале совершения сделок (операций) |
2 - об отказе в совершении сделок (операций)
Дата начала совершения сделок (операций) ДатаСдел А T(=10) НУ Типовой элемент <ДатаТип>.
Дата в формате ДД.ММ.ГГГГ
Элемент обязателен при <ПризнСдел>=1
Итого сумма налоговой базы, рублей НалБазаИт А N(17.2) Н
Итого сумма налога (сбора, страховых взносов), рублей НалогИт А N(17.2) Н
Итого сумма пени, рублей ПениИт А N(17.2) Н
Итого сумма штрафа, рублей ШтрафИт А N(17.2) Н
Итого сумма процентов, рублей ПроцентИт А N(17.2) Н
Количество представленных файлов КолФайл А N(4) Н Указывается суммарное количество файлов, содержащих:
документы, представленные в виде скан-образа (<ДокСкан>)
Сведения о представленных налоговых декларациях (расчетах) СвПредНД С НМ Состав элемента представлен в таблице 4.8
Документ, представленный в виде скан-образа ДокСкан С НМ Состав элемента представлен в таблице 4.9

Таблица 4.8

Сведения о представленных налоговых декларациях (расчетах) (СвПредНД)

Наименование элемента Сокращенное наименование (код) элемента Признак типа элемента Формат элемента Признак обязательности элемента Дополнительная информация
Код формы документа по КНД КНД А T(=7) ОК Типовой элемент <КНДТип>
Дата представления налоговой декларации ДатаПредНД А T(=10) О Типовой элемент <ДатаТип>.
Дата в формате ДД.ММ.ГГГГ
Регистрационный номер налоговой декларации РегНомНД А T(1-35) О
КПП КПП А T(=9) О Типовой элемент <КППТип>
Код налогового органа КодНО А T(=4) ОК Типовой элемент <СОНОТип>
Код бюджетной классификации КБК А T(=20) ОК Типовой элемент <КБКТип>
Код по ОКТМО ОКТМО А T(8-11) ОК Типовой элемент <ОКТМОТип>.
Принимает значение в соответствии с Общероссийским классификатором территорий муниципальных образований
Отчетный год налогового периода ОтчетГод А О Типовой элемент <xs:gYear>
Год в формате ГГГГ
Налоговый (отчетный) период (код) Период А T(=2) О Принимает значение в соответствии с кодами, определяющими расчетный (отчетный) период для декларации
Признак суммы по расчету ПризнСум А T(=1) ОК Принимает значение:
1 - к доплате |
2 - к уменьшению
Сумма налоговой базы, рублей НалБаза А N(17.2) Н
Сумма налога (сбора, страховых взносов), рублей Налог А N(17.2) Н
Сумма пени, рублей Пени А N(17.2) Н
Сумма штрафа, рублей Штраф А N(17.2) Н
Сумма процентов, рублей Процент А N(17.2) Н

Таблица 4.9

Документ, представленный в виде скан-образа (ДокСкан)

Наименование элемента Сокращенное наименование (код) элемента Признак типа элемента Формат элемента Признак обязательности элемента Дополнительная информация
Код документа по КНД КНДДок А T(=7) ОК Типовой элемент <КНДТип>.
Принимает значение: 1125336
Наименование, реквизиты или иные индивидуализирующие признаки документа НаимДок А T(1-1000) О
Имя файла документа ИмяФайл П T(1-255) ОМ Имя файла сканированного документа имеет вид: 1125336_O_P_N1_GGGGMMDD_N2, где:
- 1125336 - префикс файла документа
- O - идентификатор отправителя имеет вид:
- для организаций - девятнадцатиразрядный код (ИНН и КПП организации);
для физических лиц - двенадцатиразрядный код (ИНН физического лица, при отсутствии ИНН - последовательность из двенадцати нулей);
- P - идентификатор конечного получателя, четырехразрядный код налогового органа в соответствии со справочником "Система обозначения налоговых органов" (СОНО);
- GGGGMMDD - дата формирования файла;
- N1, N2 - идентификационные номера файла (GUID). Если документ состоит из нескольких файлов, N 1 одинаковый для всех файлов одного документа, N 2 уникален для каждого файла независимо от принадлежности к документу.
Расширение файла - pdf

Таблица 4.10

Фамилия, имя, отчество (ФИОТип)

Наименование элемента Сокращенное наименование (код) элемента Признак типа элемента Формат элемента Признак обязательности элемента Дополнительная информация
Фамилия Фамилия А T(1-60) О
Имя Имя А T(1-60) О
Отчество Отчество А T(1-60) Н

Приложение N 12

УТВЕРЖДЕНО
приказом ФНС России
от 11.05.2021 N ЕД-7-23/477@

ФОРМАТ ПРЕДСТАВЛЕНИЯ РАЗНОГЛАСИЙ НА МОТИВИРОВАННОЕ МНЕНИЕ НАЛОГОВОГО ОРГАНА В ЭЛЕКТРОННОЙ ФОРМЕ

I. ОБЩИЕ ПОЛОЖЕНИЯ

1. Настоящий формат описывает требования к XML файлам (далее - файл обмена) передачи разногласий на мотивированное мнение налогового органа в электронной форме в налоговые органы.

2. Номер версии настоящего формата 5.01, часть 411.

II. ОПИСАНИЕ ФАЙЛА ОБМЕНА

3. Имя файла обмена должно иметь следующий вид:

R_T_A_K_O_GGGGMMDD_N, где:

R_T - префикс, принимающий значение ON_RAZNMMNO;

A_K - идентификатор получателя информации, где: A - идентификатор получателя, которому направляется файл обмена, K - идентификатор конечного получателя, для которого предназначена информация из данного файла обмена. Передача файла от отправителя к конечному получателю (K) может осуществляться в несколько этапов через другие налоговые органы, осуществляющие передачу файла на промежуточных этапах, которые обозначаются идентификатором A. В случае передачи файла от отправителя к конечному получателю при отсутствии налоговых органов, осуществляющих передачу на промежуточных этапах, значения идентификаторов A и K совпадают. Каждый из идентификаторов (A и K) имеет вид для налоговых органов - четырехразрядный код налогового органа;

O - идентификатор отправителя информации, имеет вид:

для организаций - девятнадцатиразрядный код (идентификационный номер налогоплательщика (далее - ИНН) и код причины постановки на учет (далее - КПП) организации (обособленного подразделения);

GGGG - год формирования передаваемого файла, MM - месяц, DD - день;

N - идентификационный номер файла (длина - от 1 до 36 знаков. Идентификационный номер файла должен обеспечивать уникальность файла).

Расширение имени файла - xml. Расширение имени файла может указываться как строчными, так и прописными буквами.

Параметры первой строки файла обмена

Первая строка XML файла должна иметь следующий вид:

<?xml version ="1.0" encoding ="windows-1251"?>

Имя файла, содержащего XML схему файла обмена, должно иметь следующий вид:

ON_RAZNMMNO_1_411_00_05_01_xx, где xx - номер версии схемы.

Расширение имени файла - xsd.

XML схема файла обмена приводится отдельным файлом.

4. Логическая модель файла обмена представлена в виде диаграммы структуры файла обмена на рисунке 1 настоящего формата. Элементами логической модели файла обмена являются элементы и атрибуты XML файла. Перечень структурных элементов логической модели файла обмена и сведения о них приведены в таблицах 4.1 - 4.9 настоящего формата.

Для каждого структурного элемента логической модели файла обмена приводятся следующие сведения:

наименование элемента. Приводится полное наименование элемента. В строке таблицы могут быть описаны несколько элементов, наименования которых разделены символом "|". Такая форма записи применяется при наличии в файле обмена только одного элемента из описанных в этой строке;

сокращенное наименование (код) элемента. Приводится сокращенное наименование элемента. Синтаксис сокращенного наименования должен удовлетворять спецификации XML;

признак типа элемента. Может принимать следующие значения: "С" - сложный элемент логической модели (содержит вложенные элементы), "П" - простой элемент логической модели, реализованный в виде элемента XML файла, "А" - простой элемент логической модели, реализованный в виде атрибута элемента XML файла. Простой элемент логической модели не содержит вложенные элементы;

формат элемента. Формат элемента представляется следующими условными обозначениями: T - символьная строка; N - числовое значение (целое или дробное).

Формат символьной строки указывается в виде T(n-k) или T(=k), где: n - минимальное количество знаков, k - максимальное количество знаков, символ "-" - разделитель, символ "=" означает фиксированное количество знаков в строке. В случае, если минимальное количество знаков равно 0, формат имеет вид T(0-k). В случае, если максимальное количество знаков не ограничено, формат имеет вид T(n-).

Формат числового значения указывается в виде N(m.k), где: m - максимальное количество знаков в числе, включая целую и дробную часть числа без разделяющей десятичной точки и знака (для отрицательного числа), k - максимальное число знаков дробной части числа. Если число знаков дробной части числа равно 0 (то есть число целое), то формат числового значения имеет вид N(m).

Для простых элементов, являющихся базовыми в XML, например, элемент с типом "date", поле "Формат элемента" не заполняется. Для таких элементов в поле "Дополнительная информация" указывается тип базового элемента;

признак обязательности элемента определяет обязательность наличия элемента (совокупности наименования элемента и его значения) в файле обмена. Признак обязательности элемента может принимать следующие значения: "О" - наличие элемента в файле обмена обязательно; "Н" - наличие элемента в файле обмена необязательно, то есть элемент может отсутствовать. Если элемент принимает ограниченный перечень значений (по классификатору, кодовому словарю и тому подобному), то признак обязательности элемента дополняется символом "К". Например, "ОК". В случае, если количество реализаций элемента может быть более одной, то признак обязательности элемента дополняется символом "М". Например, "НМ" или "ОКМ".

К вышеперечисленным признакам обязательности элемента может добавляться значение "У" в случае описания в XML схеме условий, предъявляемых к элементу в файле обмена, описанных в графе "Дополнительная информация". Например, "НУ" или "ОКУ";

дополнительная информация содержит, при необходимости, требования к элементу файла обмена, не указанные ранее. Для сложных элементов указывается ссылка на таблицу, в которой описывается состав данного элемента. Для элементов, принимающих ограниченный перечень значений из классификатора (кодового словаря и тому подобного), указывается соответствующее наименование классификатора (кодового словаря и тому подобного) или приводится перечень возможных значений. Для классификатора (кодового словаря и тому подобного) может указываться ссылка на его местонахождение. Для элементов, использующих пользовательский тип данных, указывается наименование типового элемента.

Рисунок 1. Диаграмма структуры файла обмена

Таблица 4.1

Файл обмена (Файл)

Наименование элемента Сокращенное наименование (код) элемента Признак типа элемента Формат элемента Признак обязательности элемента Дополнительная информация
Идентификатор файла ИдФайл А T(1-255) ОУ Содержит (повторяет) имя сформированного файла (без расширения)
Версия программы, с помощью которой сформирован файл ВерсПрог А T(1-40) О  
Версия формата ВерсФорм А T(1-5) О Принимает значение: 5.01
Состав и структура документа Документ С   О Состав элемента представлен в таблице 4.2

Таблица 4.2

Состав и структура документа (Документ)

Наименование элемента Сокращенное наименование (код) элемента Признак типа элемента Формат элемента Признак обязательности элемента Дополнительная информация
Код формы документа по КНД КНД А T(=7) ОК Типовой элемент <КНДТип>.
Принимает значение: 1125337
Дата формирования документа ДатаДок А T(=10) О Типовой элемент <ДатаТип>.
Дата в формате ДД.ММ.ГГГГ
Код налогового органа КодНО А T(=4) ОК Типовой элемент <СОНОТип>
Период проведения налогового мониторинга ГодНМ А О Типовой элемент <xs:gYear>.
Год в формате ГГГГ
Имя файла мотивированного мнения налогового органа на которое предоставляются разногласия НаимДок А T(1-255) О Содержит (повторяет) имя файла мотивированного мнения налогового органа (без расширения)
Сведения о налогоплательщике СвНП С О Состав элемента представлен в таблице 4.3
Сведения о лице, подписавшем документ Подписант С О Состав элемента представлен в таблице 4.5
Разногласия на мотивированное мнение налогового органа РазнММ С О Состав элемента представлен в таблице 4.7

Таблица 4.3

Сведения о налогоплательщике (СвНП)

Наименование элемента Сокращенное наименование (код) элемента Признак типа элемента Формат элемента Признак обязательности элемента Дополнительная информация
Сведения об организации - налогоплательщике НПЮЛ С О Состав элемента представлен в таблице 4.4

Таблица 4.4

Сведения об организации - налогоплательщике (НПЮЛ)

Наименование элемента Сокращенное наименование (код) элемента Признак типа элемента Формат элемента Признак обязательности элемента Дополнительная информация
Наименование организации - налогоплательщика (плательщика сбора, плательщика страховых взносов, налогового агента) НаимОрг А T(1-1000) О
ИНН организации ИННЮЛ А T(=10) О Типовой элемент <ИННЮЛТип>
КПП КПП А T(=9) О Типовой элемент <КППТип>

Таблица 4.5

Сведения о лице, подписавшем документ (Подписант)

Наименование элемента Сокращенное наименование (код) элемента Признак типа элемента Формат элемента Признак обязательности элемента Дополнительная информация
Признак лица, подписавшего документ ПрПодп А T(=1) ОК Принимает значение:
1 - налогоплательщик |
2 - уполномоченный представитель
Должность Долж А T(1-255) О
Фамилия, имя, отчество руководителя организации (представителя организации) ФИО С О Типовой элемент <ФИОТип>.
Состав элемента представлен в таблице 4.9
Сведения о представителе организации СвПред С НУ Состав элемента представлен в таблице 4.6.
Элемент обязателен при <ПрПодп> = 2

Таблица 4.6

Сведения о представителе организации (СвПред)

Наименование элемента Сокращенное наименование (код) элемента Признак типа элемента Формат элемента Признак обязательности элемента Дополнительная информация
Наименование и реквизиты документа, подтверждающего полномочия представителя организации НаимДок А T(1-120) О

Таблица 4.7

Разногласия на мотивированное мнение налогового органа (РазнММ)

Наименование элемента Сокращенное наименование (код) элемента Признак типа элемента Формат элемента Признак обязательности элемента Дополнительная информация
Номер документа НомДок А T(1-35) О
Код налогового органа, составившего мотивированное мнение КодНО_ММ А T(=4) ОК Типовой элемент <СОНОТип>
Дата мотивированного мнения налогового органа ДатаММ А T(=10) О Типовой элемент <ДатаТип>.
Дата в формате ДД.ММ.ГГГГ
Номер мотивированного мнения налогового органа НомММ А T(1-35) О
Признак мотивированного мнения налогового органа ПризнММ А T(=1) ОК Принимает значение:
1 - по инициативе НО |
2 - по запросу организации
Дата запроса мотивированного мнения налогового органа ДатаЗапрММ А T(=10) НУ Типовой элемент <ДатаТип>.
Дата в формате ДД.ММ.ГГГГ
Элемент обязателен при <ПризнММ>=2
Номер запроса мотивированного мнения налогового органа НомЗапрММ А T(1-35) НУ Элемент обязателен при <ПризнММ>=2
Описание вопроса, по которому направлено мотивированное мнение налогового органа ОпиВопрос А T(1-4000) О
Основания несогласия с мотивированным мнением налогового органа НесогласММ А T(1-4000) О
Количество представленных файлов КолФайл А N(4) Н Указывается суммарное количество файлов, содержащих:
документы, представленные в виде скан-образа (<ДокСкан>)
Документ, представленный в виде скан-образа ДокСкан С НМ Состав элемента представлен в таблице 4.8

Таблица 4.8

Документ, представленный в виде скан-образа (ДокСкан)

Наименование элемента Сокращенное наименование (код) элемента Признак типа элемента Формат элемента Признак обязательности элемента Дополнительная информация
Код документа по КНД КНДДок А T(=7) ОК Типовой элемент <КНДТип>.
Принимает значение: 1125337
Наименование, реквизиты или иные индивидуализирующие признаки документа НаимДок А T(1-1000) О
Имя файла документа ИмяФайл П T(1-255) ОМ Имя файла сканированного документа имеет вид:
1125337_O_P_N1_GGGGMMDD_N2, где:
- 1125337 - префикс файла документа
- O - идентификатор отправителя имеет вид:
для организаций - девятнадцатиразрядный код (ИНН и КПП организации);
для физических лиц - двенадцатиразрядный код (ИНН физического лица, при отсутствии ИНН - последовательность из двенадцати нулей);
- P - идентификатор конечного получателя, четырехразрядный код налогового органа в соответствии со справочником "Система обозначения налоговых органов" (СОНО);
- GGGGMMDD - дата формирования файла;
- N1, N2 - идентификационные номера файла (GUID). Если документ состоит из нескольких файлов, N 1 одинаковый для всех файлов одного документа, N 2 уникален для каждого файла независимо от принадлежности к документу.
Расширение имени файла - pdf

Таблица 4.9

Фамилия, имя, отчество (ФИОТип)

Наименование элемента Сокращенное наименование (код) элемента Признак типа элемента Формат элемента Признак обязательности элемента Дополнительная информация
Фамилия Фамилия А T(1-60) О
Имя Имя А T(1-60) О
Отчество Отчество А T(1-60) Н

Приложение N 13

УТВЕРЖДЕНО
приказом ФНС России
от 11.05.2021 N ЕД-7-23/477@

ФОРМАТ ПРЕДСТАВЛЕНИЯ УВЕДОМЛЕНИЯ О СОГЛАСИИ (НЕСОГЛАСИИ) С МОТИВИРОВАННЫМ МНЕНИЕМ НАЛОГОВОГО ОРГАНА ПО РЕЗУЛЬТАТАМ ВЗАИМОСОГЛАСИТЕЛЬНОЙ ПРОЦЕДУРЫ В ЭЛЕКТРОННОЙ ФОРМЕ

I. ОБЩИЕ ПОЛОЖЕНИЯ

1. Настоящий формат описывает требования к XML файлам (далее - файл обмена) передачи уведомления о согласии (несогласии) с мотивированным мнением налогового органа по результатам взаимосогласительной процедуры в электронной форме в налоговые органы.

2. Номер версии настоящего формата 5.02, часть 413.

II. ОПИСАНИЕ ФАЙЛА ОБМЕНА

3. Имя файла обмена должно иметь следующий вид:

R_T_A_K_O_GGGGMMDD_N, где:

R_T - префикс, принимающий значение ON_UVVPRMMNO;

A_K - идентификатор получателя информации, где: A - идентификатор получателя, которому направляется файл обмена, K - идентификатор конечного получателя, для которого предназначена информация из данного файла обмена/Передача файла от отправителя к конечному получателю (K) может осуществляться в несколько этапов через другие налоговые органы, осуществляющие передачу файла на промежуточных этапах, которые обозначаются идентификатором A. В случае передачи файла от отправителя к конечному получателю при отсутствии налоговых органов, осуществляющих передачу на промежуточных этапах, значения идентификаторов A и K совпадают. Каждый из идентификаторов (A и K) имеет вид для налоговых органов - четырехразрядный код налогового органа;

O - идентификатор отправителя информации, имеет вид:

для организаций - девятнадцатиразрядный код (идентификационный номер налогоплательщика (далее - ИНН) и код причины постановки на учет (далее - КПП) организации (обособленного подразделения);

GGGG - год формирования передаваемого файла, MM - месяц, DD - день;

N - идентификационный номер файла (длина - от 1 до 36 знаков. Идентификационный номер файла должен обеспечивать уникальность файла).

Расширение имени файла - xml. Расширение имени файла может указываться как строчными, так и прописными буквами.

Параметры первой строки файла обмена

Первая строка XML файла должна иметь следующий вид:

<?xml version ="1.0" encoding ="windows-1251"?>

Имя файла, содержащего XML схему файла обмена, должно иметь следующий вид:

ON_UVVPRMMNO_1_413_00_05_02_xx, где xx - номер версии схемы.

Расширение имени файла - xsd.

XML схема файла обмена приводится отдельным файлом.

4. Логическая модель файла обмена представлена в виде диаграммы структуры файла обмена на рисунке 1 настоящего формата. Элементами логической модели файла обмена являются элементы и атрибуты XML файла. Перечень структурных элементов логической модели файла обмена и сведения о них приведены в таблицах 4.1 - 4.10 настоящего формата.

Для каждого структурного элемента логической модели файла обмена приводятся следующие сведения:

наименование элемента. Приводится полное наименование элемента. В строке таблицы могут быть описаны несколько элементов, наименования которых разделены символом "|". Такая форма записи применяется при наличии в файле обмена только одного элемента из описанных в этой строке;

сокращенное наименование (код) элемента. Приводится сокращенное наименование элемента. Синтаксис сокращенного наименования должен удовлетворять спецификации XML;

признак типа элемента. Может принимать следующие значения: "С" - сложный элемент логической модели (содержит вложенные элементы), "П" - простой элемент логической модели, реализованный в виде элемента XML файла, "А" - простой элемент логической модели, реализованный в виде атрибута элемента XML файла. Простой элемент логической модели не содержит вложенные элементы;

формат элемента. Формат элемента представляется следующими условными обозначениями: T - символьная строка; N - числовое значение (целое или дробное).

Формат символьной строки указывается в виде T(n-k) или T(=k), где: n - минимальное количество знаков, k - максимальное количество знаков, символ "-" - разделитель, символ "=" означает фиксированное количество знаков в строке. В случае, если минимальное количество знаков равно 0, формат имеет вид T(0-k). В случае, если максимальное количество знаков не ограничено, формат имеет вид T(n-).

Формат числового значения указывается в виде N(m.k), где: m - максимальное количество знаков в числе, включая целую и дробную часть числа без разделяющей десятичной точки и знака (для отрицательного числа), k - максимальное число знаков дробной части числа. Если число знаков дробной части числа равно 0 (то есть число целое), то формат числового значения имеет вид N(m).

Для простых элементов, являющихся базовыми в XML, например, элемент с типом "date", поле "Формат элемента" не заполняется. Для таких элементов в поле "Дополнительная информация" указывается тип базового элемента;

признак обязательности элемента определяет обязательность наличия элемента (совокупности наименования элемента и его значения) в файле обмена. Признак обязательности элемента может принимать следующие значения: "О" - наличие элемента в файле обмена обязательно; "Н" - наличие элемента в файле обмена необязательно, то есть элемент может отсутствовать. Если элемент принимает ограниченный перечень значений (по классификатору, кодовому словарю и тому подобному), то признак обязательности элемента дополняется символом "К". Например, "ОК". В случае, если количество реализаций элемента может быть более одной, то признак обязательности элемента дополняется символом "М". Например, "НМ" или "ОКМ".

К вышеперечисленным признакам обязательности элемента может добавляться значение "У" в случае описания в XML схеме условий, предъявляемых к элементу в файле обмена, описанных в графе "Дополнительная информация". Например, "НУ" или "ОКУ";

дополнительная информация содержит, при необходимости, требования к элементу файла обмена, не указанные ранее. Для сложных элементов указывается ссылка на таблицу, в которой описывается состав данного элемента. Для элементов, принимающих ограниченный перечень значений из классификатора (кодового словаря и тому подобного), указывается соответствующее наименование классификатора (кодового словаря и тому подобного) или приводится перечень возможных значений. Для классификатора (кодового словаря и тому подобного) может указываться ссылка на его местонахождение. Для элементов, использующих пользовательский тип данных, указывается наименование типового элемента.

Рисунок 1. Диаграмма структуры файла обмена

Таблица 4.1

Файл обмена (Файл)

Наименование элемента Сокращенное наименование (код) элемента Признак типа элемента Формат элемента Признак обязательности элемента Дополнительная информация
Идентификатор файла ИдФайл А T(1-255) ОУ Содержит (повторяет) имя сформированного файла (без расширения)
Версия программы, с помощью которой сформирован файл ВерсПрог А T(1-40) О  
Версия формата ВерсФорм А T(1-5) О Принимает значение: 5.02
Состав и структура документа Документ С   О Состав элемента представлен в таблице 4.2

Таблица 4.2

Состав и структура документа (Документ)

Наименование элемента Сокращенное наименование (код) элемента Признак типа элемента Формат элемента Признак обязательности элемента Дополнительная информация
Код формы документа по КНД КНД А T(=7) ОК Типовой элемент <КНДТип>.
Принимает значение: 1125338
Дата формирования документа ДатаДок А T(=10) О Типовой элемент <ДатаТип>.
Дата в формате ДД.ММ.ГГГГ
Код налогового органа КодНО А T(=4) ОК Типовой элемент <СОНОТип>
Период проведения налогового мониторинга ГодНМ А О Типовой элемент <xs:gYear>.
Год в формате ГГГГ
Имя файла мотивированного мнения налогового органа на которое представляется уведомление НаимДок А T(1-255) О Содержит (повторяет) имя файла мотивированного мнения налогового органа (без расширения)
Сведения о налогоплательщике СвНП С О Состав элемента представлен в таблице 4.3
Сведения о лице, подписавшем документ Подписант С О Состав элемента представлен в таблице 4.5
Уведомление о согласии (несогласии) с мотивированным мнением налогового органа по результатам взаимосогласительной процедуры УведВзПрММ С О Состав элемента представлен в таблице 4.7

Таблица 4.3

Сведения о налогоплательщике (СвНП)

Наименование элемента Сокращенное наименование (код) элемента Признак типа элемента Формат элемента Признак обязательности элемента Дополнительная информация
Сведения об организации - налогоплательщике НПЮЛ С О Состав элемента представлен в таблице 4.4

Таблица 4.4

Сведения об организации - налогоплательщике (НПЮЛ)

Наименование элемента Сокращенное наименование (код) элемента Признак типа элемента Формат элемента Признак обязательности элемента Дополнительная информация
Наименование организации - налогоплательщика (плательщика сбора, плательщика страховых взносов, налогового агента) НаимОрг А T(1-1000) О
ИНН организации ИННЮЛ А T(=10) О Типовой элемент <ИННЮЛТип>
КПП КПП А T(=9) О Типовой элемент <КППТип>

Таблица 4.5

Сведения о лице, подписавшем документ (Подписант)

Наименование элемента Сокращенное наименование (код) элемента Признак типа элемента Формат элемента Признак обязательности элемента Дополнительная информация
Признак лица, подписавшего документ ПрПодп А T(=1) ОК Принимает значение:
1 - налогоплательщик |
2 - уполномоченный представитель
Должность Долж А T(1-255) О
Фамилия, имя, отчество руководителя организации (представителя организации) ФИО С О Типовой элемент <ФИОТип>.
Состав элемента представлен в таблице 4.10
Сведения о представителе организации СвПред С НУ Состав элемента представлен в таблице 4.6.
Элемент обязателен при <ПрПодп> = 2

Таблица 4.6

Сведения о представителе организации (СвПред)

Наименование элемента Сокращенное наименование (код) элемента Признак типа элемента Формат элемента Признак обязательности элемента Дополнительная информация
Наименование и реквизиты документа, подтверждающего полномочия представителя организации НаимДок А T(1-120) О

Таблица 4.7

Уведомление о согласии (несогласии) с мотивированным мнением налогового органа по результатам взаимосогласительной процедуры (УведВзПрММ)

Наименование элемента Сокращенное наименование (код) элемента Признак типа элемента Формат элемента Признак обязательности элемента Дополнительная информация
Номер уведомления НомУвед А T(1-35) О
Признак согласия (несогласия) с мотивированным мнением налогового органа по результатам взаимосогласительной процедуры ПризнММ А T(=1) ОК Принимает значение:
1 - согласие с мотивированным мнением налогового органа|
2 - несогласие с мотивированным мнением налогового органа
Код налогового органа, составившего мотивированное мнение КодНО_ММ А T(=4) ОК Типовой элемент <СОНОТип>
Дата мотивированного мнения налогового органа ДатаММ А T(=10) О Типовой элемент <ДатаТип>.
Дата в формате ДД.ММ.ГГГГ
Номер мотивированного мнения налогового органа НомММ А T(1-35) О
Дата уведомления об изменении (оставлении без изменения) мотивированного мнения налогового органа ДатаУведММ А T(=10) О Типовой элемент <ДатаТип>.
Дата в формате ДД.ММ.ГГГГ
Номер уведомления об изменении (оставлении без изменения) мотивированного мнения налогового органа НомУведММ А T(1-35) О
Основания несогласия с мотивированным мнением налогового органа НесогласММ А T(1-4000) НУ Элемент обязателен при <ПризнММ>=2
Итого сумма налоговой базы, рублей НалБазаИт А N(17.2) Н
Итого сумма налога (сбора, страховых взносов), рублей НалогИт А N(17.2) Н
Итого сумма пени, рублей ПениИт А N(17.2) Н
Итого сумма штрафа, рублей ШтрафИт А N(17.2) Н
Итого сумма процентов, рублей ПроцентИт А N(17.2) Н
Количество представленных файлов КолФайл А N(4) Н Указывается суммарное количество файлов, содержащих:
документы, представленные в виде скан-образа (<ДокСкан>)
Подтверждение выполнения мотивированного мнения налогового органа ПдтвВыпММ С НМ Состав элемента представлен в таблице 4.8
Документ, представленный в виде скан-образа ДокСкан С НМ Состав элемента представлен в таблице 4.9

Таблица 4.8

Подтверждение выполнения мотивированного мнения налогового органа (ПдтвВыпММ)

Наименование элемента Сокращенное наименование (код) элемента Признак типа элемента Формат элемента Признак обязательности элемента Дополнительная информация
Код формы документа по КНД КНД А T(=7) ОК Типовой элемент <КНДТип>
Дата представления налоговой декларации ДатаПредНД А T(=10) О Типовой элемент <ДатаТип>.
Дата в формате ДД.ММ.ГГГГ
Регистрационный номер налоговой декларации РегНомНД А T(1-35) О
КПП КПП А T(=9) О Типовой элемент <КППТип>
Код налогового органа КодНО А T(=4) ОК Типовой элемент <СОНОТип>
Код бюджетной классификации КБК А T(=20) ОК Типовой элемент <КБКТип>
Код по ОКТМО ОКТМО А T(=8) | T(=11) ОК Типовой элемент <ОКТМОТип>. Принимает значение в соответствии с Общероссийским классификатором территорий муниципальных образований
Отчетный год налогового периода ОтчетГод А О Типовой элемент <xs:gYear>.
Год в формате ГГГГ
Налоговый период (код) Период А T(=2) О Принимают значение в соответствии с кодами, определяющими расчетный (отчетный) период для декларации
Признак суммы по расчету ПризнСум А T(=1) О Принимает значение:
1 - к доплате |
2 - к уменьшению
Сумма налоговой базы, рублей НалБаза А N(17.2) Н
Сумма налога (сбора, страховых взносов), рублей Налог А N(17.2) Н
Сумма пени, рублей Пени А N(17.2) Н
Сумма штрафа, рублей Штраф А N(17.2) Н
Сумма процентов, рублей Процент А N(17.2) Н

Таблица 4.9

Документ, представленный в виде скан-образа (ДокСкан)

Наименование элемента Сокращенное наименование (код) элемента Признак типа элемента Формат элемента Признак обязательности элемента Дополнительная информация
Код документа по КНД КНДДок А T(=7) ОК Типовой элемент <КНДТип>.
Принимает значение: 1125338
Наименование, реквизиты или иные индивидуализирующие признаки документа НаимДок А T(1-1000) О
Имя файла документа ИмяФайл П T(1-255) ОМ Имя файла сканированного документа имеет вид: 1125338_O_P_N1_GGGGMMDD_N2, где:
- 1125338 - префикс файла документа
- O - идентификатор отправителя имеет вид:
для организаций - девятнадцатиразрядный код (ИНН и КПП организации);
для физических лиц - двенадцатиразрядный код (ИНН физического лица, при отсутствии ИНН - последовательность из двенадцати нулей);
- P - идентификатор конечного получателя, четырехразрядный код налогового органа в соответствии со Справочником "Система обозначения налоговых органов" (СОНО);
- GGGGMMDD - дата формирования файла;
- N1, N2 - идентификационные номера файла (GUID). Если документ состоит из нескольких файлов, N 1 одинаковый для всех файлов одного документа, N 2 уникален для каждого файла независимо от принадлежности к документу.
Расширение файла - pdf

Таблица 4.10

Фамилия, имя, отчество (ФИОТип)

Наименование элемента Сокращенное наименование (код) элемента Признак типа элемента Формат элемента Признак обязательности элемента Дополнительная информация
Фамилия Фамилия А T(1-60) О
Имя Имя А T(1-60) О
Отчество Отчество А T(1-60) Н

Приложение N 14

УТВЕРЖДЕНО
приказом ФНС России
от 11.05.2021 N ЕД-7-23/477@

ТРЕБОВАНИЯ К СОСТАВЛЕНИЮ МОТИВИРОВАННОГО МНЕНИЯ НАЛОГОВОГО ОРГАНА

1. Настоящие Требования к составлению мотивированного мнения налогового органа разработаны в целях установления единообразных подходов к составлению налоговыми органами мотивированного мнения налогового органа (далее - мотивированное мнение) по вопросам правильности исчисления (удержания), полноты и своевременности уплаты (перечисления) налогов, сборов, страховых взносов при проведении налогового мониторинга.

2. Мотивированное мнение составляется на русском языке и имеет сквозную нумерацию страниц.

3. Мотивированное мнение состоит из трех частей: вводной, описательной и итоговой:

1) вводная часть мотивированного мнения содержит:

номер мотивированного мнения (присваивается мотивированному мнению при его регистрации в налоговом органе);

дату мотивированного мнения, которая соответствует дате его подписания руководителем (заместителем руководителя) налогового органа, проводящего налоговый мониторинг;

наименование налогового органа, дату и номер решения руководителя (заместителя руководителя) налогового органа о проведении налогового мониторинга;

наименование организации, в отношении которой проводится налоговый мониторинг;

идентификационный номер налогоплательщика (ИНН);

код причины постановки на учет (КПП), присвоенный организации при постановке на учет в налоговом органе по месту ее нахождения. Для организации, отнесенной в соответствии со статьей 83 Налогового кодекса Российской Федерации (далее - Кодекс) к категории крупнейших налогоплательщиков, указывается КПП, присвоенный при постановке на учет в налоговом органе в качестве крупнейшего налогоплательщика;

период, за который проводится налоговый мониторинг;

основание составления мотивированного мнения;

2) описательная часть мотивированного мнения, составленного по инициативе налогового органа, содержит изложение документально подтвержденных фактов, свидетельствующих о неправильном исчислении (удержании), неполной и (или) несвоевременной уплате (перечислении) организацией налогов, сборов, страховых взносов.

Описательная часть мотивированного мнения, составленного по запросу организации, содержит изложение совершенных фактов хозяйственной жизни организации, в том числе позицию организации по вопросам правильности исчисления (удержания), полноты и своевременности уплаты (перечисления) налогов, сборов, страховых взносов по совершенной или планируемой сделке (операции) или совокупности взаимосвязанных сделок (операций), а также по иным совершенным фактам хозяйственной жизни организации за период проведения в отношении этой организации налогового мониторинга, а также позицию налогового органа по указанным вопросам.

В обоснование позиции налогового органа в описательной части мотивированного мнения содержатся ссылки на нормы законодательства Российской Федерации, которые необходимо отразить в таблице мотивированного мнения, содержащей следующую информацию:

в графе 1 - порядковый номер строки в таблице;

в графе 2 - код вида экономической деятельности;

в графе 3 - наименование налога (сбора, страховых взносов), в отношении которого составлено мотивированное мнение;

в графах 4 - 7 - норма Кодекса (абзац, подпункт, пункт, статья), в отношении применения которой составлено мотивированное мнение;

в графе 8 - позиция налогового органа по вопросам правильности исчисления (удержания), полноты и своевременности уплаты (перечисления) налогов, сборов, страховых взносов;

3) итоговая часть мотивированного мнения, составленного по инициативе налогового органа, отражает краткие выводы налогового органа, проводящего налоговый мониторинг, в отношении установленных фактов, свидетельствующих о неправильном исчислении (удержании), неполной и (или) несвоевременной уплате (перечислении) организацией налогов, сборов, страховых взносов.

Итоговая часть мотивированного мнения, составленного по запросу организации, отражает краткие выводы налогового органа, проводящего налоговый мониторинг, по вопросам правильности исчисления (удержания), полноты и своевременности уплаты (перечисления) налогов, сборов, страховых взносов, по совершенной или планируемой сделке (операции) или совокупности взаимосвязанных сделок (операций), а также по иным совершенным фактам хозяйственной жизни организации за период проведения в отношении этой организации налогового мониторинга по результатам совершенных фактов хозяйственной жизни организации.

Итоговая часть мотивированного мнения при наличии исчисленных сумм налогов (пени, штрафов, процентов) к доплате (к уменьшению) содержит их расчет в виде таблицы, в которой отражается следующая информация:

в графе 1 - порядковый номер строки в таблице;

в графе 2 - код налогового документа (КНД) формы налоговой отчетности;

в графе 3 - наименование налога (сбора, страховых взносов) в отношении которого составлено мотивированное мнение;

в графе 4 - отчетный год, за который исчислены суммы налогов (пени, штрафов, процентов);

в графе 5 - налоговый (отчетный) период, за который исчислены суммы налогов (пени, штрафов, процентов);

в графе 6 - признак "1", в случае, если по расчету сумма налогов (пени, штрафов, процентов) подлежит к доплате, признак "2", в случае, если по расчету сумма налогов (пени, штрафов, процентов) подлежит к уменьшению;

в графе 7 - налоговая база по налогу (сбору, страховым взносам), или сумма налоговой льготы, сумма полученного убытка в рублях;

в графе 8 - сумма налога (сбора, страховых взносов) в рублях;

в графе 9 - сумма пени, рассчитанная на дату составления мотивированного мнения в рублях;

в графе 10 - сумма штрафов в рублях;

в графе 11 - сумма процентов в рублях;

в графе 12 - код бюджетной классификации;

в графе 13 - код муниципального образования;

в графе 14 - код причины постановки на учет налогоплательщика;

в графе 15 - код налогового органа.

4. Мотивированное мнение подписывается руководителем (заместителем руководителя) налогового органа, проводящего налоговый мониторинг.

5. Мотивированное мнение составляется в двух экземплярах, один из которых хранится в налоговом органе, составившем это мотивированное мнение, второй направляется руководителю организации (представителю организации).