Приказ ФНС РФ от 19.07.2021 N ЕД-7-21/675@

"Об утверждении формы заявления о прекращении исчисления транспортного налога в связи с принудительным изъятием транспортного средства, Порядка ее заполнения, формата представления указанного заявления в электронной форме, а также формы уведомления о прекращении исчисления транспортного налога в связи с принудительным изъятием транспортного средства, сообщения об отсутствии основания для прекращения исчисления транспортного налога в связи с принудительным изъятием транспортного средства"
Редакция от 19.07.2021 — Действует с 01.01.2022

Зарегистрировано в Минюсте России 17 августа 2021 г. N 64666


ФЕДЕРАЛЬНАЯ НАЛОГОВАЯ СЛУЖБА

ПРИКАЗ
от 19 июля 2021 г. N ЕД-7-21/675@

ОБ УТВЕРЖДЕНИИ ФОРМЫ ЗАЯВЛЕНИЯ О ПРЕКРАЩЕНИИ ИСЧИСЛЕНИЯ ТРАНСПОРТНОГО НАЛОГА В СВЯЗИ С ПРИНУДИТЕЛЬНЫМ ИЗЪЯТИЕМ ТРАНСПОРТНОГО СРЕДСТВА, ПОРЯДКА ЕЕ ЗАПОЛНЕНИЯ, ФОРМАТА ПРЕДСТАВЛЕНИЯ УКАЗАННОГО ЗАЯВЛЕНИЯ В ЭЛЕКТРОННОЙ ФОРМЕ, А ТАКЖЕ ФОРМЫ УВЕДОМЛЕНИЯ О ПРЕКРАЩЕНИИ ИСЧИСЛЕНИЯ ТРАНСПОРТНОГО НАЛОГА В СВЯЗИ С ПРИНУДИТЕЛЬНЫМ ИЗЪЯТИЕМ ТРАНСПОРТНОГО СРЕДСТВА, СООБЩЕНИЯ ОБ ОТСУТСТВИИ ОСНОВАНИЯ ДЛЯ ПРЕКРАЩЕНИЯ ИСЧИСЛЕНИЯ ТРАНСПОРТНОГО НАЛОГА В СВЯЗИ С ПРИНУДИТЕЛЬНЫМ ИЗЪЯТИЕМ ТРАНСПОРТНОГО СРЕДСТВА

В соответствии с пунктом 3.4 статьи 362 Налогового кодекса Российской Федерации (Собрание законодательства Российской Федерации, 1998, N 31, ст. 3824; официальный интернет-портал правовой информации http://pravo.gov.ru, 02.07.2021), на основании подпункта 5.9.37 пункта 5 Положения о Федеральной налоговой службе, утвержденного постановлением Правительства Российской Федерации от 30.09.2004 N 506 "Об утверждении Положения о Федеральной налоговой службе" (Собрание законодательства Российской Федерации, 2004, N 40, ст. 3961; 2015, N 15, ст. 2286), в целях реализации порядка прекращения исчисления транспортного налога в связи с принудительным изъятием транспортного средства, а также в связи с принятием Федерального закона от 02.07.2021 N 305-ФЗ "О внесении изменений в части первую и вторую Налогового кодекса Российской Федерации и отдельные законодательные акты Российской Федерации" (Официальный интернет-портал правовой информации http://pravo.gov.ru, 02.07.2021) приказываю:

1. Утвердить:

форму заявления о прекращении исчисления транспортного налога в связи с принудительным изъятием транспортного средства согласно приложению N 1 к настоящему приказу;

порядок заполнения формы заявления о прекращении исчисления транспортного налога в связи с принудительным изъятием транспортного средства согласно приложению N 2 к настоящему приказу;

формат представления заявления о прекращении исчисления транспортного налога в связи с принудительным изъятием транспортного средства в электронной форме согласно приложению N 3 к настоящему приказу;

форму уведомления о прекращении исчисления транспортного налога в связи с принудительным изъятием транспортного средства согласно приложению N 4 к настоящему приказу;

форму сообщения об отсутствии основания для прекращения исчисления транспортного налога в связи с принудительным изъятием транспортного средства согласно приложению N 5 к настоящему приказу.

2. Установить, что уведомление о прекращении исчисления транспортного налога в связи с принудительным изъятием транспортного средства и сообщение об отсутствии основания для прекращения исчисления транспортного налога в связи с принудительным изъятием транспортного средства формируются налоговыми органами в автоматизированной информационной системе Федеральной налоговой службы с использованием технических средств.

3. Руководителям (исполняющим обязанности руководителя) управлений Федеральной налоговой службы по субъектам Российской Федерации довести настоящий приказ до нижестоящих налоговых органов и обеспечить его применение.

4. Настоящий приказ вступает в силу с 1 января 2022 года.

5. Контроль за исполнением настоящего приказа возложить на заместителя руководителя Федеральной налоговой службы, координирующего методологическое обеспечение работы налоговых органов по вопросам исчисления, полноты и своевременности уплаты транспортного налога.

Руководитель
Федеральной налоговой службы
Д.В. ЕГОРОВ

Приложение N 1
к приказу ФНС России
от 19.07.2021 N ЕД-7-21/675@

                                ИНН        
                                                                   
      2520   1017         КПП                     Стр. 0 0 1  

Форма по КНД 1150122

ЗАЯВЛЕНИЕ О ПРЕКРАЩЕНИИ ИСЧИСЛЕНИЯ ТРАНСПОРТНОГО НАЛОГА В СВЯЗИ С ПРИНУДИТЕЛЬНЫМ ИЗЪЯТИЕМ ТРАНСПОРТНОГО СРЕДСТВА

1. Представляется в налоговый орган (код)                                      
                                                                               
2. Сведения о налогоплательщике
                                                                             
                                                                               
                                                                             
                                                                               
                                                                             
                                                                               
                                                                             
(наименование налогоплательщика - организации или фамилия, имя, отчество <1> налогоплательщика - физического лица)

3. Персональные данные налогоплательщика - физического лица (в соответствии с документом, удостоверяющим личность) в случае, если в настоящем заявлении не заполнено поле "ИНН"

3.1. Дата рождения     .     .         3.2. Место рождения                                
                                                                               
                                                                             
                                                                               
3.3. Сведения о документе, удостоверяющем личность: 3.3.1. Код вида документа  
                                                                               
3.3.2. Серия и номер                                         3.3.3. Дата выдачи     .     .      
                                                                               
3.3.4. Кем выдан                                                                
                                                                               
                                                                             
                                                                               
4. Номер контактного телефона                                                      

5. Способ информирования о результатах рассмотрения настоящего заявления, за исключением налогоплательщиков - физических лиц, получивших доступ к личному кабинету налогоплательщика и не направивших в налоговый орган уведомление о необходимости получения документов на бумажном носителе:

1 - лично в налоговом органе, через который подано настоящее заявление
2 - по почте по имеющемуся у налогового органа адресу налогоплательщика
3 - по телекоммуникационным каналам связи через оператора электронного документооборота
4 - в многофункциональном центре предоставления государственных и муниципальных услуг (далее - МФЦ), через который подано настоящее заявление, для чего выражаю согласие на передачу мне документов, составляющих налоговую тайну, на бумажном носителе через МФЦ
 
 
 
Заявление составлено на     страницах с приложением подтверждающих документов (копий) на     листах
                                                                                   
                                                                                   
Достоверность и полноту сведений, указанных в настоящем заявлении, подтверждаю:     Заполняется работником налогового органа или сотрудником МФЦ
                                            Сведения о представлении заявления
    1 - налогоплательщик                                            
    2 - представитель налогоплательщика     Настоящее заявление представлено (код)                
                                          на       страницах  
                                                                                   
                                          с приложением подтверждающих документов (копий)  
                                                                                   
                                          на       листах  
(Фамилия, имя, отчество <1> представителя налогоплательщика)                                            
                                                                                   
              Дата     .     .           Дата представления заявления     .     .        
                                                                                   
                                                                                 
                                            Фамилия, И.О. <1>                    
                                                                                 

<1> Отчество указывается при наличии (относится ко всем страницам документа).

                                                                                 
                              ИНН        
                                                                   
      2520   1024       КПП                     Стр.        
Фамилия   И.   О. <1>    

6. Сведения об объекте налогообложения, в отношении которого представляется заявление

6.1. Вид транспорт ного средства 01 - автомобиль легковой 05 - мотороллер 09 - вертолет 13 - катер
      02 - автомобиль грузовой 06 - снегоход 10 - самолет 14 - гидроцикл
      03 - автобус 07 - трактор 11 - теплоход 15 - моторная лодка
      04 - мотоцикл 08 - мотосани 12 - яхта 16 - иное

6.2. Марка (модель)

                                                                             
                                                                               
                                                                             

6.3. Государственный регистрационный знак (номер) или иной номер

                                                                             
                                                                               
6.4. Дата принудительного изъятия транспортного средства, влекущего прекращение права собственности месяц год   .     .                  

6.5. Сведения о документе, подтверждающем принудительное изъятие транспортного средства, влекущее прекращение права собственности.

6.5.1. Полное наименование документа

                                                                             
                                                                               
                                                                             
                                                                               
                                                                             
                                                                               
                                                                             
                                                                               
                                                                             
                                                                               
                                                                             
                                                                               
                                                                             
(постановление или иной акт судебного пристава-исполнителя, решение суда, иное)

6.5.2. Полное наименование органа или иного лица, выдавшего документ

                                                                             
                                                                               
                                                                             
                                                                               
                                                                             
                                                                               
                                                                             
                                                                               
                                                                             
                                                                               
                                                                             
                                                                               
                                                                             
                                                                               
6.5.3. Дата составления документа     .     .                                          
                                                                               
6.5.4. Номер документа (при наличии)                                                            

Достоверность и полноту сведений, указанных на настоящей странице, подтверждаю:

          (подпись)                   (дата)              

Приложение N 2
к приказу ФНС России
от 19.07.2021 N ЕД-7-21/675@

ПОРЯДОК ЗАПОЛНЕНИЯ ФОРМЫ ЗАЯВЛЕНИЯ О ПРЕКРАЩЕНИИ ИСЧИСЛЕНИЯ ТРАНСПОРТНОГО НАЛОГА В СВЯЗИ С ПРИНУДИТЕЛЬНЫМ ИЗЪЯТИЕМ ТРАНСПОРТНОГО СРЕДСТВА

I. Общие положения

1. Настоящий Порядок заполнения формы заявления о прекращении исчисления транспортного налога в связи с принудительным изъятием транспортного средства разработан в соответствии с пунктом 3.4 статьи 362 Налогового кодекса Российской Федерации.

2. В состав заявления о прекращении исчисления транспортного налога в связи с принудительным изъятием транспортного средства (далее - Заявление) включаются:

1) титульный лист;

2) лист со сведениями об объекте налогообложения, в отношении которого представляется Заявление (далее - транспортное средство).

3. Страницы Заявления должны иметь сквозную нумерацию, начиная с первого листа (страница 001). Порядковый номер страницы указывается в поле "Стр." слева направо, начиная с первого (левого) знакоместа. Например, для первой страницы указывается "001", для второй страницы - "002".

4. Заявление заполняется рукописным способом чернилами черного цвета или с использованием программного обеспечения, предусматривающего при распечатывании Заявления вывод двумерного штрих-кода, либо через личный кабинет налогоплательщика в электронной форме.

Заявление составляется в одном экземпляре.

Не допускается исправление ошибок с помощью корректирующего или иного аналогичного средства, двусторонняя печать Заявления на бумажном носителе.

При заполнении Заявления каждому показателю соответствует одно поле, состоящее из определенного количества знакомест. В каждом поле указывается только один показатель. Исключение составляют показатели, значением которых является дата.

Для даты предусмотрены три поля: день, месяц и год, разделенные знаком "." ("точка"), за исключением поля 6.4 Заявления.

5. В случае рукописного способа заполнения Заявления:

1) заполнение полей значениями текстовых, числовых, кодовых показателей осуществляется слева направо, начиная с первого (левого) знакоместа;

2) заполнение текстовых полей осуществляется заглавными печатными буквами;

3) при отсутствии данных для заполнения показателя или неполного заполнения знакомест проставляется прочерк.

6. При распечатке на принтере Заявления, заполненного с использованием программного обеспечения, допускается отсутствие обрамления знакомест и прочерков для незаполненных знакомест, расположение и размеры зон значений показателей не должны изменяться. Печать знаков должна выполняться шрифтом Courier New высотой 16 - 18 пунктов.

II. Заполнение титульного листа Заявления

7. Титульный лист заполняется лицом, представляющим Заявление (далее - налогоплательщик), за исключением раздела "Заполняется работником налогового органа или сотрудником МФЦ".

8. В поле "ИНН" указывается идентификационный номер налогоплательщика (далее - ИНН).

Для налогоплательщика - физического лица (далее - физическое лицо) заполнение поля "ИНН" необязательно. При этом в случае незаполнения поля "ИНН" в Заявлении должны быть заполнены персональные данные физического лица (в соответствии с документом, удостоверяющим личность), предусмотренные полями 3.1 - 3.3.4 Заявления.

9. В поле "КПП" указывается код причины постановки на учет в налоговом органе (далее - КПП) налогоплательщика-организации или ее обособленного подразделения (далее - организация) по месту нахождения транспортного средства.

Для физического лица поле "КПП" не заполняется.

10. В разделе 1 "Представляется в налоговый орган (код)" указывается код налогового органа, выбранного налогоплательщиком для представления Заявления.

Справочная информация о кодах налоговых органов, в том числе действующих на федеральной территории "Сириус", размещена на официальном сайте Федеральной налоговой службы в информационно-телекоммуникационной сети "Интернет".

11. В разделе 2 "Сведения о налогоплательщике" указывается полное наименование организации, соответствующее наименованию, содержащемуся в Едином государственном реестре юридических лиц, или фамилия, имя, отчество (при наличии) для физического лица.

12. В разделе 3 "Персональные данные налогоплательщика - физического лица (в соответствии с документом, удостоверяющим личность) в случае, если в настоящем заявлении не заполнено поле "ИНН", указываются персональные данные физического лица в соответствии с документом, удостоверяющим его личность: дата рождения (поле 3.1); место рождения (поле 3.2); сведения о документе, удостоверяющем личность: код вида документа в соответствии с приложением к настоящему Порядку (поле 3.3.1); серия и номер (поле 3.3.2); дата выдачи (поле 3.3.3); кем выдан (поле 3.3.4).

Раздел 3 не заполняется, если в Заявлении заполнено поле "ИНН".

13. В разделе 4 "Номер контактного телефона" указывается (при наличии) номер контактного телефона налогоплательщика или его представителя с телефонным кодом страны (для телефонного номера, расположенного за пределами Российской Федерации) и иными телефонными кодами (код города), требующимися для обеспечения телефонной связи. Номера телефонов указываются без пробелов и прочерков. Для каждой скобки и знака отводится одно знакоместо.

14. В разделе 5 "Способ информирования о результатах рассмотрения настоящего заявления, за исключением налогоплательщиков - физических лиц, получивших доступ к личному кабинету налогоплательщика и не направивших в налоговый орган уведомление о необходимости получения документов на бумажном носителе" указывается по выбору налогоплательщика один из следующих кодов:

1) код "1" - в случае необходимости информирования о результатах рассмотрения Заявления в налоговом органе, через который подано Заявление;

2) код "2" - в случае необходимости информирования о результатах рассмотрения Заявления по почте по имеющемуся у налогового органа адресу налогоплательщика;

3) код "3" - в случае необходимости информирования о результатах рассмотрения Заявления по телекоммуникационным каналам связи через оператора электронного документооборота;

4) код "4" - в случае необходимости информирования о результатах рассмотрения Заявления в многофункциональном центре предоставления государственных и муниципальных услуг (далее - МФЦ), через который подано Заявление, с выражением согласия налогоплательщика на передачу ему документов, составляющих налоговую тайну, на бумажном носителе через МФЦ. Указанный код может заполняться при представлении Заявления физическим лицом.

15. В поле "Заявление составлено на ___ страницах" указывается общее количество страниц, на которых составлено Заявление, в поле "с приложением подтверждающих документов (копий) на ___ листах" указывается количество листов документов (копий) (в случае их представления), приложенных к Заявлению.

16. В разделе "Достоверность и полноту сведений, указанных в настоящем заявлении, подтверждаю" указываются:

1) код "1" - в случае подтверждения достоверности и полноты сведений в Заявлении налогоплательщиком;

2) код "2" - в случае подтверждения достоверности и полноты сведений в Заявлении представителем налогоплательщика. При этом к Заявлению прилагается копия документа, подтверждающего полномочия представителя налогоплательщика.

При заполнении Заявления представителем налогоплательщика в поле "фамилия, имя, отчество представителя налогоплательщика" указываются построчно полностью фамилия, имя, отчество (при наличии) физического лица - представителя налогоплательщика.

При заполнении Заявления в бумажном виде в месте, отведенном для подписи, проставляется подпись физического лица и дата подписания Заявления; при заполнении Заявления в электронной форме через личный кабинет налогоплательщика подпись и дата не проставляются.

При заполнении поля "Наименование и реквизиты документа, подтверждающего полномочия представителя налогоплательщика" указываются наименование и реквизиты документа, подтверждающего полномочия представителя налогоплательщика.

III. Заполнение листа со сведениями о транспортном средстве

17. Лист со сведениями о транспортном средстве заполняется по каждому транспортному средству отдельно.

18. В поле "ИНН" указывается ИНН; для физического лица заполнение поля "ИНН" необязательно, при этом в случае незаполнения поля "ИНН" в Заявлении должны быть заполнены персональные данные физического лица (в соответствии с документом, удостоверяющим личность), предусмотренные полями 3.1 - 3.3.4 Заявления.

19. В поле "КПП" указывается КПП, внесенный в титульный лист Заявления.

Для физического лица поле "КПП" не заполняется.

20. В поле "Фамилия И.О." указывается фамилия, имя, отчество (при наличии) физического лица, указанные на титульном листе Заявления.

21. В разделе 6 "Сведения об объекте налогообложения, в отношении которого представляется заявление" указываются сведения в отношении транспортного средства:

1) в поле 6.1 - вид транспортного средства с проставлением соответствующего кода (код "01" - автомобиль легковой, код "02" - автомобиль грузовой, код "03" - автобус, код "04" - мотоцикл, код "05" - мотороллер, код "06" - снегоход, код "07" - трактор, код "08" - мотосани, код "09" - вертолет, код "10" - самолет, код "11" - теплоход, код "12" - яхта, код "13" - катер, код "14" - гидроцикл, код "15" - моторная лодка, код "16" - иное);

2) в поле 6.2 - марка (модель) транспортного средства (при наличии);

3) в поле 6.3 - государственный регистрационный знак (номер) транспортного средства, в том числе серийный (идентификационный) номер для воздушного судна, идентификационный номер морского, речного судна (при наличии), регистрационный номер судна, присвоенный Международной морской организацией (ИМО) (при наличии), регистровый номер классификационного общества (при наличии);

4) в поле 6.4 - дата (месяц и год) принудительного изъятия транспортного средства, влекущего прекращение права собственности на транспортное средство, в соответствии с документом, сведения о котором указаны в поле 6.5 Заявления (далее - документ);

5) в поле 6.5 - сведения о документе, подтверждающем факт принудительного изъятия транспортного средства, влекущего прекращение права собственности на транспортное средство, при этом заполняются:

поле 6.5.1 с указанием полного наименования документа (например, постановление или иной акт судебного пристава-исполнителя, решение суда, иное);

поле 6.5.2 с указанием полного наименования органа или иного лица, выдавшего документ;

поле 6.5.3 с указанием даты составления документа;

поле 6.5.4 с указанием (при наличии) номера документа.

Поля 6.5.1 - 6.5.4 Заявления могут не заполняться, если соответствующий документ приложен к Заявлению.

22. В разделе "Достоверность и полноту сведений, указанных на настоящей странице, подтверждаю" при представлении Заявления в бумажном виде проставляются:

1) подпись лица, заполнившего Заявление;

2) дата заполнения Заявления.

При заполнении Заявления в электронной форме через личный кабинет налогоплательщика подпись и дата заполнения Заявления не проставляются.

Приложение
к Порядку заполнения формы
заявления о прекращении исчисления
транспортного налога в связи
с принудительным изъятием
транспортного средства,
утвержденному приказом ФНС России
от 19.07.2021 N ЕД-7-21/675@

КОДЫ ВИДОВ ДОКУМЕНТОВ, УДОСТОВЕРЯЮЩИХ ЛИЧНОСТЬ НАЛОГОПЛАТЕЛЬЩИКА

Код Наименование документа
01 Паспорт гражданина СССР
03 Свидетельство о рождении
05 Справка об освобождении из места лишения свободы
07 Военный билет
08 Временное удостоверение, выданное взамен военного билета
10 Паспорт иностранного гражданина
11 Свидетельство о рассмотрении ходатайства о признании лица беженцем на территории Российской Федерации по существу
12 Вид на жительство в Российской Федерации
13 Удостоверение беженца
14 Временное удостоверение личности гражданина Российской Федерации
15 Разрешение на временное проживание в Российской Федерации
18 Свидетельство о предоставлении временного убежища на территории Российской Федерации
21 Паспорт гражданина Российской Федерации
23 Свидетельство о рождении, выданное уполномоченным органом иностранного государства
24 Удостоверение личности военнослужащего Российской Федерации
26 Паспорт моряка
27 Военный билет офицера запаса
61 Свидетельство о регистрации по месту жительства
62 Вид на жительство иностранного гражданина

Приложение N 3
к приказу ФНС России
от 19.07.2021 N ЕД-7-21/675@

ФОРМАТ ПРЕДСТАВЛЕНИЯ ЗАЯВЛЕНИЯ О ПРЕКРАЩЕНИИ ИСЧИСЛЕНИЯ ТРАНСПОРТНОГО НАЛОГА В СВЯЗИ С ПРИНУДИТЕЛЬНЫМ ИЗЪЯТИЕМ ТРАНСПОРТНОГО СРЕДСТВА В ЭЛЕКТРОННОЙ ФОРМЕ

I. ОБЩИЕ СВЕДЕНИЯ

1. Настоящий формат описывает требования к XML файлам (далее - файл обмена) передачи в налоговые органы заявления о прекращении исчисления транспортного налога в связи с принудительным изъятием транспортного средства в электронной форме.

2. Номер версии настоящего формата 5.01, часть CCLII.

II. ОПИСАНИЕ ФАЙЛА ОБМЕНА

3. Имя файла обмена должно иметь следующий вид:

R_T_A_K_O_GGGGMMDD_N, где:

R_T - префикс, принимающий значение UT_PRISCHTRNAL;

A_K - идентификатор получателя информации, где: A - идентификатор получателя, которому направляется файл обмена, K - идентификатор конечного получателя, для которого предназначена информация из данного файла обмена. Передача файла от отправителя к конечному получателю (K) может осуществляться в несколько этапов через другие налоговые органы, осуществляющие передачу файла на промежуточных этапах, которые обозначаются идентификатором A. В случае передачи файла от отправителя к конечному получателю при отсутствии налоговых органов, осуществляющих передачу на промежуточных этапах, значения идентификаторов A и K совпадают. Каждый из идентификаторов (A и K) имеет вид для налоговых органов - четырехразрядный код налогового органа;

O - идентификатор отправителя информации, имеет вид:

для организаций - девятнадцатиразрядный код (идентификационный номер налогоплательщика (далее - ИНН) и код причины постановки на учет (далее - КПП) организации (обособленного подразделения);

для физических лиц - двенадцатиразрядный код (ИНН физического лица, при наличии).

GGGG - год формирования передаваемого файла, MM - месяц, DD - день;

N - идентификационный номер файла. (Длина - от 1 до 36 знаков. Идентификационный номер файла должен обеспечивать уникальность файла).

Расширение имени файла - xml. Расширение имени файла может указываться как строчными, так и прописными буквами.

Параметры первой строки файла обмена

Первая строка XML файла должна иметь следующий вид:

<?xml version ="1.0" encoding-"windows-1251"?>

Имя файла, содержащего XML схему файла обмена, должно иметь следующий вид:

UT_PRISCHTRNAL_1_252_00_05_01_xx, где xx - номер версии схемы.

Расширение имени файла - xsd.

XML схема файла обмена приводится отдельным файлом и размещается на официальном сайте Федеральной налоговой службы в информационно-телекоммуникационной сети "Интернет".

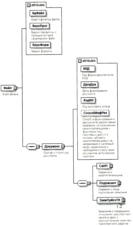
4. Логическая модель файла обмена представлена в виде диаграммы структуры файла обмена на рисунке 1 настоящего формата. Элементами логической модели файла обмена являются элементы и атрибуты XML файла. Перечень структурных элементов логической модели файла обмена и сведения о них приведены в таблицах 4.1 - 4.13 настоящего формата.

Для каждого структурного элемента логической модели файла обмена приводятся следующие сведения:

наименование элемента. Приводится полное наименование элемента. В строке таблицы могут быть описаны несколько элементов, наименования которых разделены символом "|". Такая форма записи применяется при наличии в файле обмена только одного элемента из описанных в этой строке;

сокращенное наименование (код) элемента. Приводится сокращенное наименование элемента. Синтаксис сокращенного наименования должен удовлетворять спецификации XML;

признак типа элемента. Может принимать следующие значения: "С" - сложный элемент логической модели (содержит вложенные элементы), "П" - простой элемент логической модели, реализованный в виде элемента XML файла, "А" - простой элемент логической модели, реализованный в виде атрибута элемента XML файла. Простой элемент логической модели не содержит вложенные элементы;

формат элемента. Формат элемента представляется следующими условными обозначениями: T - символьная строка; N - числовое значение (целое или дробное).

Формат символьной строки указывается в виде T(n-k) или T(=k), где: n - минимальное количество знаков, k - максимальное количество знаков, символ "-" - разделитель, символ "=" означает фиксированное количество знаков в строке. В случае, если минимальное количество знаков равно 0, формат имеет вид T(0-k). В случае, если максимальное количество знаков неограничено, формат имеет вид T(n-).

Формат числового значения указывается в виде N(m.k), где: m - максимальное количество знаков в числе, включая знак (для отрицательного числа), целую и дробную часть числа без разделяющей десятичной точки, k - максимальное число знаков дробной части числа. Если число знаков дробной части числа равно 0 (то есть число целое), то формат числового значения имеет вид N(m).

Для простых элементов, являющихся базовыми в XML, например, элемент с типом "date", поле "Формат элемента" не заполняется. Для таких элементов в поле "Дополнительная информация" указывается тип базового элемента;

признак обязательности элемента определяет обязательность наличия элемента (совокупности наименования элемента и его значения) в файле обмена. Признак обязательности элемента может принимать следующие значения: "О" - наличие элемента в файле обмена обязательно; "Н" - наличие элемента в файле обмена необязательно, то есть элемент может отсутствовать. Если элемент принимает ограниченный перечень значений (по классификатору, кодовому словарю), то признак обязательности элемента дополняется символом "К". Например, "ОК". В случае если количество реализаций элемента может быть более одной, то признак обязательности элемента дополняется символом "М". Например, "НМ" или "ОКМ".

К вышеперечисленным признакам обязательности элемента может добавляться значение "У" в случае описания в XML схеме условий, предъявляемых к элементу в файле обмена, описанных в графе "Дополнительная информация". Например, "НУ" или "ОКУ";

дополнительная информация содержит, при необходимости, требования к элементу файла обмена, не указанные ранее. Для сложных элементов указывается ссылка на таблицу, в которой описывается состав данного элемента. Для элементов, принимающих ограниченный перечень значений из классификатора (кодового словаря), указывается соответствующее наименование классификатора (кодового словаря) или приводится перечень возможных значений. Для классификатора (кодового словаря) может указываться ссылка на его местонахождение. Для элементов, использующих пользовательский тип данных, указывается наименование типового элемента.

Рисунок 1. Диаграмма структуры файла обмена

Таблица 4.1

Файл обмена (Файл)

Наименование элемента Сокращенное наименование (код) элемента Признак типа элемента Формат элемента Признак обязательности элемента Дополнительная информация
Идентификатор файла ИдФайл А T(1-255) ОУ Содержит (повторяет) имя сформированного файла (без расширения)
Версия программы, с помощью которой сформирован файл ВерсПрог А T(1-40) О  
Версия формата ВерсФорм А T(1-5) О Принимает значение: 5.01
Состав и структура документа Документ С   О Состав элемента представлен в таблице 4.2

Таблица 4.2

Состав и структура документа (Документ)

Наименование элемента Сокращенное наименование (код) элемента Признак типа элемента Формат элемента Признак обязательности элемента Дополнительная информация
Код формы документа по КНД КНД А T(=7) ОК Типовой элемент <КНДТип>.
Принимает значение: 1150122
Дата формирования документа ДатаДок А T(=10) О Типовой элемент <ДатаТип>
Дата в формате ДД.ММ.ГГГГ
Код налогового органа КодНО А T(=4) ОК Типовой элемент <СОНОТип>
Способ информирования о результатах рассмотрения заявления, за исключением налогоплательщиков - физических лиц, получивших доступ к личному кабинету налогоплательщика и не направивших в налоговый орган уведомление о необходимости получения документов на бумажном носителе СпособИнфРез А T(=1) НК Принимает значение:
1 - лично в налоговом органе, через который подано заявление |
2 - по почте по имеющемуся у налогового органа адресу налогоплательщика |
3 - по телекоммуникационным каналам связи через оператора электронного документооборота |
4 - в многофункциональном центре предоставления государственных и муниципальных услуг (далее - МФЦ), через который подано заявление, с выражением согласия на передачу документов, составляющих налоговую тайну, на бумажном носителе через МФЦ
Сведения о налогоплательщике СвНП С   О Состав элемента представлен в таблице 4.3
Сведения о лице, подписавшем заявление Подписант С   О Состав элемента представлен в таблице 4.7
Заявление о прекращении исчисления транспортного налога в связи с принудительным изъятием транспортного средства ЗаявПрИсчТН С   ОМ Состав элемента представлен в таблице 4.9

Таблица 4.3

Сведения о налогоплательщике (СвНП)

Наименование элемента Сокращенное наименование (код) элемента Признак типа элемента Формат элемента Признак обязательности элемента Дополнительная информация
Номер контактного телефона Тлф А T(1-20) Н  
Налогоплательщик-организация | НПЮЛ С   О Состав элемента представлен в таблице 4.4
Налогоплательщик - физическое лицо НПФЛ С   О Состав элемента представлен в таблице 4.5

Таблица 4.4

Налогоплательщик-организация (НПЮЛ)

Наименование элемента Сокращенное наименование (код) элемента Признак типа элемента Формат элемента Признак обязательности элемента Дополнительная информация
Наименование организации НаимОрг А T(1-1000) О  
ИНН организации ИННЮЛ А T(=10) О Типовой элемент <ИННЮЛТип>
КПП КПП А T(=9) О Типовой элемент <КППТип>

Таблица 4.5

Налогоплательщик - физическое лицо (НПФЛ)

Наименование элемента Сокращенное наименование (код) элемента Признак типа элемента Формат элемента Признак обязательности элемента Дополнительная информация
Фамилия, имя, отчество (при наличии) ФИОФЛ С   О Типовой элемент <ФИОТип>.
Состав элемента представлен в таблице 4.13
ИНН физического лица |
Персональные данные налогоплательщика - физического лица (в соответствии с документом, удостоверяющим личность)
ИННФЛ П T(=12) О Типовой элемент <ИННФЛТип>.
ПерсДанФЛ С   О Состав элемента представлен в таблице 4.6

Таблица 4.6

Персональные данные налогоплательщика - физического лица (в соответствии с документом, удостоверяющим личность) (ПерсДанФЛ)

Наименование элемента Сокращенное наименование (код) элемента Признак типа элемента Формат элемента Признак обязательности элемента Дополнительная информация
Дата рождения ДатаРожд А T(=10) О Типовой элемент <ДатаТип>.
Дата в формате ДД.ММ.ГГГГ
Место рождения МестоРожд А T(1-128) О  
Сведения о документе, удостоверяющем личность УдЛичн С   О Типовой элемент <УдЛичнФЛТип>.
Состав элемента представлен в таблице 4.12

Таблица 4.7

Сведения о лице, подписавшем заявление (Подписант)

Наименование элемента Сокращенное наименование (код) элемента Признак типа элемента Формат элемента Признак обязательности элемента Дополнительная информация
Признак лица, подписавшего документ ПрПодп А T(=1) ОК Принимает значение:
1 - налогоплательщик |
2 - представитель налогоплательщика
Фамилия, имя, отчество (при наличии) ФИО С   НУ Типовой элемент <ФИОТип>.
Состав элемента представлен в таблице 4.13.
Элемент обязателен при выполнении одного из условий:
- <ПрПодп>=2 |
- <ПрПодп>=1 и наличие <НПЮЛ>
Сведения о представителе налогоплательщика СвПред С   НУ Состав элемента представлен в таблице 4.8.
Элемент обязателен при <ПрПодп>=2

Таблица 4.8

Сведения о представителе налогоплательщика (СвПред)

Наименование элемента Сокращенное наименование (код) элемента Признак типа элемента Формат элемента Признак обязательности элемента Дополнительная информация
Наименование и реквизиты документа, подтверждающего полномочия представителя налогоплательщика НаимДок А T(1-120) О  

Таблица 4.9

Заявление о прекращении исчисления транспортного налога в связи с принудительным изъятием транспортного средства (ЗаявПрИсчТН)

Наименование элемента Сокращенное наименование (код) элемента Признак типа элемента Формат элемента Признак обязательности элемента Дополнительная информация
Сведения об объекте налогообложения, в отношении которого представляется заявление СведТС С   О Состав элемента представлен в таблице 4.10
Сведения о документе, подтверждающем принудительное изъятие транспортного средства, влекущее прекращение права собственности СведДокПодтвИзъят С   Н Состав элемента представлен в таблице 4.11

Таблица 4.10

Сведения об объекте налогообложения, в отношении которого представляется заявление (СведТС)

Наименование элемента Сокращенное наименование (код) элемента Признак типа элемента Формат элемента Признак обязательности элемента Дополнительная информация
Вид транспортного средства ВидТС А T(=2) ОК Принимает значение:
01 - автомобиль легковой |
02 - автомобиль грузовой |
03 - автобус |
04 - мотоцикл |
05 - мотороллер |
06 - снегоход |
07 - трактор |
08 - мотосани |
09 - вертолет|
10 - самолет |
11 - теплоход |
12 - яхта |
13 - катер |
14 - гидроцикл |
15 - моторная лодка |
16 - иное
Марка (модель) МаркаТС А T(1-120) Н  
Государственный регистрационный знак (номер) или иной номер РегЗнакТС А T(1-30) О  
Дата принудительного изъятия транспортного средства, влекущего прекращение права собственности ДатаИзъятТС А T(=7) О Типовой элемент <ДатаМГТип>.
Дата в формате ММ.ГГГГ

Таблица 4.11

Сведения о документе, подтверждающем принудительное изъятие транспортного средства, влекущее прекращение права собственности (СведДокПодтвИзъят)

Наименование элемента Сокращенное наименование (код) элемента Признак типа элемента Формат элемента Признак обязательности элемента Дополнительная информация
Полное наименование документа НаимДок А T(1-120) О  
Полное наименование органа или иного лица, выдавшего документ ВыдДок А T(1-255) О  
Дата составления документа ДатаДок А T(=10) О Типовой элемент <ДатаТип>.
Дата в формате ДД.ММ.ГГГГ
Номер документа НомерДок А T(1-30) Н  

Таблица 4.12

Сведения о документе, удостоверяющем личность (УдЛичнФЛТип)

Наименование элемента Сокращенное наименование (код) элемента Признак типа элемента Формат элемента Признак обязательности элемента Дополнительная информация
Код вида документа КодВидДок А T(=2) ОК Принимает значение:
21 - паспорт гражданина Российской Федерации |
01 - паспорт гражданина СССР |
03 - свидетельство о рождении |
05 - справка об освобождении из места лишения свободы |
07 - военный билет |
08 - временное удостоверение, выданное взамен военного билета |
10 - паспорт иностранного гражданина |
11 - свидетельство о рассмотрении ходатайства о признании лица беженцем на территории Российской Федерации по существу |
12 - вид на жительство в Российской Федерации |
13 - удостоверение беженца |
14 - временное удостоверение личности гражданина Российской Федерации |
15 - разрешение на временное проживание в Российской Федерации |
18 - свидетельство о предоставлении временного убежища на территории Российской Федерации |
23 - свидетельство о рождении, выданное уполномоченным органом иностранного государства|
24 - удостоверение личности военнослужащего Российской Федерации |
26 - паспорт моряка |
27 - военный билет офицера запаса |
61 - свидетельство о регистрации по месту жительства |
62 - вид на жительство иностранного гражданина
Серия и номер документа, удостоверяющего личность СерНомДок А T(1-25) О  
Дата выдачи документа, удостоверяющего личность ДатаДок А T(=10) О Типовой элемент <ДатаТип>.
Дата в формате ДД.ММ.ГГГГ
Кем выдан ВыдДок А T(1-255) О  

Таблица 4.13

Фамилия, имя, отчество (ФИОТип)

Наименование элемента Сокращенное наименование (код) элемента Признак типа элемента Формат элемента Признак обязательности элемента Дополнительная информация
Фамилия Фамилия А T(1-60) О  
Имя Имя А T(1-60) О  
Отчество (при наличии) Отчество А T(1-60) Н  

Приложение N 4
к приказу ФНС России
от 19.07.2021 N ЕД-7-21/675@

Форма по КНД 1125359

    Фамилия, имя, отчество <1> налогоплательщика (его представителя) или наименование налогоплательщика-организации (ее обособленного подразделения):
   
(бланк письма налогового органа)      
      Адрес для направления или отметка о том, что настоящий документ передается в электронной форме по телекоммуникационным каналам связи или через личный кабинет налогоплательщика:
     

УВЕДОМЛЕНИЕ О ПРЕКРАЩЕНИИ ИСЧИСЛЕНИЯ ТРАНСПОРТНОГО НАЛОГА В СВЯЗИ С ПРИНУДИТЕЛЬНЫМ ИЗЪЯТИЕМ ТРАНСПОРТНОГО СРЕДСТВА

от "__" __________ г. N ________

Налоговый орган  
  (указывается наименование налогового органа)
рассмотрел заявление от "__" ____________________ г. N  
       
(указывается фамилия, имя, отчество <1>, идентификационный номер налогоплательщика (далее - ИНН) физического лица/наименование, ИНН организации)

о прекращении исчисления транспортного налога в связи с принудительным изъятием транспортного средства и уведомляет о прекращении исчисления транспортного налога:

Объект налогообложения: (вид транспортного средства, его государственный регистрационный знак (номер) или иной номер) Основания прекращения исчисления налога: наименование и реквизиты (выдавший орган или иное лицо, дата, номер (при наличии)) документа, в соответствии с которым прекращено исчисление транспортного налога (постановление или иной акт судебного пристава - исполнителя, решение суда, иное) Период, начиная с которого исчисление транспортного налога прекращается:
Месяц Год
     
Должность уполномоченного лица налогового органа  
  подпись, фамилия, инициалы <1>

<1> Отчество указывается при наличии.

Приложение N 5
к приказу ФНС России
от 19.07.2021 N ЕД-7-21/675@

Форма по КНД 1125360

    Фамилия, имя, отчество <1> налогоплательщика (его представителя) или наименование налогоплательщика-организации (ее обособленного подразделения):
     
(бланк письма налогового органа)      
      Адрес для направления или отметка о том, что настоящий документ передается в электронной форме по телекоммуникационным каналам связи или через личный кабинет налогоплательщика:
     

СООБЩЕНИЕ ОБ ОТСУТСТВИИ ОСНОВАНИЯ ДЛЯ ПРЕКРАЩЕНИЯ ИСЧИСЛЕНИЯ ТРАНСПОРТНОГО НАЛОГА В СВЯЗИ С ПРИНУДИТЕЛЬНЫМ ИЗЪЯТИЕМ ТРАНСПОРТНОГО СРЕДСТВА

от "__" __________ г. N ________

Налоговый орган  
  (указывается наименование налогового органа)
рассмотрел заявление от "__" ____________________ г. N  
       
(указывается фамилия, имя, отчество <1>, идентификационный номер налогоплательщика (далее - ИНН) физического лица/наименование, ИНН организации)

о прекращении исчисления транспортного налога в связи с принудительным изъятием транспортного средства и сообщает об отсутствии основания для прекращения исчисления транспортного налога:

Объект налогообложения:
(вид транспортного средства, его государственный регистрационный знак (номер) или иной номер)
Основания отказа в прекращении исчисления транспортного налога:
(например, представленные документы не подтверждают принудительное изъятие транспортного средства, документы, запрошенные по реквизитам, указанным в заявлении о прекращении исчисления транспортного налога в связи с принудительным изъятием транспортного средства, не представлены)
 

Акты налоговых органов ненормативного характера, действия или бездействие их должностных лиц могут быть обжалованы в вышестоящий налоговый орган и (или) в суд в порядке, предусмотренном Налоговым кодексом Российской Федерации и процессуальным законодательством Российской Федерации.

Должность уполномоченного лица налогового органа  
  подпись, фамилия, инициалы <1>

<1> Отчество указывается при наличии.