Приказ ФНС РФ от 09.07.2021 N ЕД-7-21/646@

"Об утверждении формы заявления налогоплательщика - Российской организации о предоставлении налоговой льготы по налогу на имущество организаций, Порядка ее заполнения и формата представления указанного заявления в электронной форме, а также формы уведомления о предоставлении налоговой льготы по налогу на имущество организаций, сообщения об отказе от предоставления налоговой льготы по налогу на имущество организаций"
Редакция от 09.07.2021 — Не действует Перейти в действующую
Показать изменения

Зарегистрировано в Минюсте России 30 августа 2021 г. N 64802


ФЕДЕРАЛЬНАЯ НАЛОГОВАЯ СЛУЖБА

ПРИКАЗ
от 9 июля 2021 г. N ЕД-7-21/646@

ОБ УТВЕРЖДЕНИИ ФОРМЫ ЗАЯВЛЕНИЯ НАЛОГОПЛАТЕЛЬЩИКА - РОССИЙСКОЙ ОРГАНИЗАЦИИ О ПРЕДОСТАВЛЕНИИ НАЛОГОВОЙ ЛЬГОТЫ ПО НАЛОГУ НА ИМУЩЕСТВО ОРГАНИЗАЦИЙ, ПОРЯДКА ЕЕ ЗАПОЛНЕНИЯ И ФОРМАТА ПРЕДСТАВЛЕНИЯ УКАЗАННОГО ЗАЯВЛЕНИЯ В ЭЛЕКТРОННОЙ ФОРМЕ, А ТАКЖЕ ФОРМЫ УВЕДОМЛЕНИЯ О ПРЕДОСТАВЛЕНИИ НАЛОГОВОЙ ЛЬГОТЫ ПО НАЛОГУ НА ИМУЩЕСТВО ОРГАНИЗАЦИЙ, СООБЩЕНИЯ ОБ ОТКАЗЕ ОТ ПРЕДОСТАВЛЕНИЯ НАЛОГОВОЙ ЛЬГОТЫ ПО НАЛОГУ НА ИМУЩЕСТВО ОРГАНИЗАЦИЙ

В соответствии с пунктом 4 статьи 31 части первой Налогового кодекса Российской Федерации (Собрание законодательства Российской Федерации, 1998, N 31, ст. 3824; 2021, N 1, ст. 9), пунктом 8 статьи 382 части второй Налогового кодекса Российской Федерации (Собрание законодательства Российской Федерации, 2000, N 32, ст. 3340; Официальный интернет-портал правовой информации http://pravo.gov.ru, 02.07.2021), на основании подпункта 5.9.37 пункта 5 Положения о Федеральной налоговой службе, утвержденного постановлением Правительства Российской Федерации от 30.09.2004 N 506 "Об утверждении Положения о Федеральной налоговой службе" (Собрание законодательства Российской Федерации, 2004, N 40, ст. 3961; 2015, N 15, ст. 2286), в целях организации деятельности налоговых органов по предоставлению налогоплательщикам - российским организациям налоговых льгот по налогу на имущество организаций в отношении объектов налогообложения, налоговая база по которым определяется как их кадастровая стоимость, а также в связи с принятием Федерального закона от 02.07.2021 N 305-ФЗ "О внесении изменений в части первую и вторую Налогового кодекса Российской Федерации и отдельные законодательные акты Российской Федерации" (Официальный интернет-портал правовой информации http://pravo.gov.ru, 02.07.2021) приказываю:

1. Утвердить:

форму заявления налогоплательщика - российской организации о предоставлении налоговой льготы по налогу на имущество организаций согласно приложению N 1 к настоящему приказу;

порядок заполнения формы заявления налогоплательщика - российской организации о предоставлении налоговой льготы по налогу на имущество организаций согласно приложению N 2 к настоящему приказу;

формат представления заявления налогоплательщика - российской организации о предоставлении налоговой льготы по налогу на имущество организаций в электронной форме согласно приложению N 3 к настоящему приказу;

форму уведомления о предоставлении налоговой льготы по налогу на имущество организаций согласно приложению N 4 к настоящему приказу;

форму сообщения об отказе от предоставления налоговой льготы по налогу на имущество организаций согласно приложению N 5 к настоящему приказу.

2. Установить, что уведомление о предоставлении налоговой льготы по налогу на имущество организаций и сообщение об отказе от предоставления налоговой льготы по налогу на имущество организаций формируются налоговыми органами в автоматизированной информационной системе Федеральной налоговой службы с использованием технических средств.

3. Руководителям (исполняющим обязанности руководителя) управлений Федеральной налоговой службы по субъектам Российской Федерации довести настоящий приказ до нижестоящих налоговых органов и обеспечить его применение.

4. Настоящий приказ вступает в силу с 1 января 2022 года.

5. Контроль за исполнением настоящего приказа возложить на заместителя руководителя Федеральной налоговой службы, координирующего методологическое обеспечение работы налоговых органов по вопросам исчисления, полноты и своевременности уплаты налога на имущество организаций.

Руководитель
Федеральной
налоговой службы
Д.В. ЕГОРОВ

Приложение N 1
к приказу ФНС России
от 09.07.2021 N ЕД-7-21/646@

             ИНН                 
                                   
  2510 1010  КПП         Стр.001

Форма по КНД1150121

ЗАЯВЛЕНИЕ НАЛОГОПЛАТЕЛЬЩИКА - РОССИЙСКОЙ ОРГАНИЗАЦИИ О ПРЕДОСТАВЛЕНИИ НАЛОГОВОЙ ЛЬГОТЫ ПО НАЛОГУ НА ИМУЩЕСТВО ОРГАНИЗАЦИЙ

1. Представляется в налоговый орган (код)                             
                                        
2. Сведения о налогоплательщике - российской организации:                         
                                        
                                        
 
                                        
 
                                        
 
                                        
(полное наименование организации)
3. Номер контактного телефона                                
                                        
4. Способ информирования налогоплательщика - российской организации о результатах рассмотрения настоящего заявления:
                                        
  1 - лично в налоговом органе, через который подано настоящее заявление                    
 2 - по почте по имеющемуся у налогового органа адресу налогоплательщика - российской организации              
  3 - по телекоммуникационным каналам связи через оператора электронного документооборота              
                                        
Заявление составлено на   страницах с приложением подтверждающих документов или их копии на   листах       

                                          
Достоверность и полноту сведений, указанных в настоящем заявлении, подтверждаю:  Заполняется работником налогового органа 
  Сведения о представлении заявления 
                                           
  1 - налогоплательщик  Настоящее заявление представлено (код)      
  2 - представитель налогоплательщика                       
                      на   страницах             
                                          
                      с приложением подтверждающих документов или их копий     
                                           
                      на    листах         
                                          
                      Дата представления заявления  .  .    
                                          
                                           
(фамилия, имя, отчество <1>)               
                                         
                                          
                                           
                                          
                                           
                                          
                                           
                                          
                                           
                                          
                                           
                                          
                                           
                                          
                                           
                                          
(наименование организации - представителя налогоплательщика)                       
                                           
Подпись   Дата  .  .                           
                                         
Наименование и реквизиты документа, подтверждающего полномочия представителя налогоплательщика                       
                                           
                                          
                                           
                                          
                      Фамилия, И.О. <1> Подпись 

<1> Отчество указывается при наличии.

                                           

             ИНН                 
                                   
  2510 1027  КПП         Стр.   

5. Прошу предоставить налоговую льготу в отношении объекта налогообложения, налоговая база по которому определяется как его кадастровая стоимость:

5.1. Кадастровый номер объекта налогообложения

                                       
 
5.2. Срок предоставления налоговой льготыс  .  .    по  .  .           
                                        
5.3. Код налоговой льготы                                 
                                        
5.4. Сведения о законе субъекта Российской Федерации, предусматривающем налоговую льготу                 
                                        
5.4.1. Дата  .  .                               
                                        
5.4.2. Номер                                   
                                        
5.4.3. Структурная единица                                 
 (статья, часть, пункт, подпункт, абзац, иное)                            
                                        
5.5. Право на налоговую льготу подтверждается следующим документом:                      
                                        
5.5.1. Полное наименование документа                              
                                        
                                       
                                        
                                       
                                        
                                       
                                        
                                       
                                        
                                       
                                        
                                       
                                        
                                       
                                        
                                       
(документ, подтверждающий отнесение налогоплательщика к общероссийским общественным организациям инвалидов, документ, подтверждающий отнесение налогоплательщика к резидентам особой экономической зоны, решение о присвоении статуса государственного научного центра, иное)
                                        
5.5.2. Полное наименование органа или иного лица, выдавшего документ                      
                                        
                                       
                                        
                                       
                                        
                                       
                                        
5.5.3. Дата документа  .  .                            
                                        
5.5.4. Период действия документа 1 - бессрочно;c  .  .    по  .  .        
          2 - срок ограничен                         
                                        
5.5.5. Номер документа                                  
                                        
Достоверность и полноту сведений, указанных на настоящей странице, подтверждаю:
                                        
         (подпись)          (дата)              

                                           

Приложение N 2
к приказу ФНС России
от 09.07.2021 N ЕД-7-21/646@

ПОРЯДОК ЗАПОЛНЕНИЯ ФОРМЫ ЗАЯВЛЕНИЯ НАЛОГОПЛАТЕЛЬЩИКА - РОССИЙСКОЙ ОРГАНИЗАЦИИ О ПРЕДОСТАВЛЕНИИ НАЛОГОВОЙ ЛЬГОТЫ ПО НАЛОГУ НА ИМУЩЕСТВО ОРГАНИЗАЦИЙ

I. Общие положения

1. Настоящий Порядок заполнения формы заявления налогоплательщика - российской организации о предоставлении налоговой льготы по налогу на имущество организаций (далее - Порядок) разработан в целях реализации пункта 8 статьи 382 части второй Налогового кодекса Российской Федерации.

2. При заполнении заявления налогоплательщика - российской организации о предоставлении налоговой льготы по налогу на имущество организаций (далее - Заявление) на бумажном носителе может использоваться форма Заявления с двумерным штрих-кодом.

3. В состав формы Заявления включаются:

1) титульный лист;

2) лист с информацией о заявленной налоговой льготе.

4. Страницы Заявления должны иметь сквозную нумерацию, начиная с первого листа (страница 001). Порядковый номер страницы указывается в поле "Стр." слева направо, начиная с первого (левого) знакоместа. Например, для первой страницы указывается "001", для второй страницы - "002".

5. Заявление заполняется рукописным способом чернилами черного цвета или с использованием программного обеспечения в одном экземпляре.

Не допускается исправление ошибок с помощью корректирующего или иного аналогичного средства, двусторонняя печать документа на бумажном носителе.

Каждому показателю соответствует одно поле, состоящее из определенного количества знакомест. В каждом поле указывается только один показатель.

Исключение составляют показатели, значением которых является дата.

Для даты предусмотрены три поля: день, месяц и год, разделенные знаком "." ("точка"). Пример заполнения даты: "01.02.2021".

6. Особенности рукописного способа заполнения Заявления:

1) заполнение полей значениями текстовых, числовых, кодовых показателей осуществляется слева направо, начиная с первого (левого) знакоместа;

2) заполнение текстовых полей осуществляется заглавными печатными буквами;

3) в случае отсутствия данных для заполнения показателя проставляется прочерк.

7. При распечатке на принтере формы Заявления, заполненного с использованием программного обеспечения, допускается отсутствие обрамления знакомест и прочерков для незаполненных знакомест, расположение и размеры зон значений показателей не должны изменяться. Печать знаков должна выполняться шрифтом Courier New высотой 16 - 18 пунктов.

II. Заполнение титульного листа Заявления

8. Титульный лист заполняется налогоплательщиком, за исключением раздела "Заполняется работником налогового органа".

9. В поле "ИНН" указывается идентификационный номер налогоплательщика - российской организации (далее - ИНН), в поле "КПП" указывается код причины постановки на учет в налоговом органе налогоплательщика - российской организации по месту нахождения принадлежащего ей объекта недвижимого имущества, сведения о котором указаны в Заявлении (далее - КПП).

10. В разделе 1 "Представляется в налоговый орган (код)" указывается код налогового органа, выбранного налогоплательщиком для представления Заявления, по выбору налогоплательщика Заявление может представляться в том числе в налоговый орган согласно свидетельству о постановке на учет российской организации в налоговом органе по месту ее нахождения или согласно уведомлению о постановке на учет российской организации в налоговом органе по месту нахождения объектов недвижимого имущества.

11. В разделе 2 "Сведения о налогоплательщике - российской организации" указывается полное наименование российской организации, соответствующее наименованию, указанному в Едином государственном реестре юридических лиц.

12. В разделе 3 "Номер контактного телефона" указывается при наличии номер телефона налогоплательщика или его представителя с телефонными кодами (код города), требующимися для обеспечения телефонной связи в пределах территории Российской Федерации. Номера телефонов указываются без пробелов и прочерков. Для каждой скобки и знака отводится одно знакоместо.

13. В разделе 4 "Способ информирования налогоплательщика - российской организации о результатах рассмотрения настоящего заявления" указывается по выбору налогоплательщика:

1) код "1" - в случае необходимости информирования о результатах рассмотрения Заявления лично в налоговом органе, через который подано Заявление;

2) код "2" - в случае необходимости информирования о результатах рассмотрения Заявления по почте по имеющемуся у налогового органа адресу налогоплательщика - российской организации;

3) код "3" - в случае необходимости информирования о результатах рассмотрения Заявления по телекоммуникационным каналам связи через оператора электронного документооборота.

14. В поле "Заявление составлено на страницах" указывается общее количество страниц, на которых составлено Заявление, в поле "с приложением подтверждающих документов или их копий на листах" указывается количество листов документов (копий) (в случае их представления), подтверждающих право налогоплательщика на налоговую льготу, и (или) документов или их копий, подтверждающих полномочия представителя налогоплательщика (в случае представления Заявления представителем налогоплательщика, если полномочия представителя налогоплательщика не подтверждаются сведениями из Единого государственного реестра юридических лиц), приложенных к Заявлению.

15. В разделе "Достоверность и полноту сведений, указанных в настоящем заявлении, подтверждаю" указываются:

1) в случае подтверждения достоверности и полноты сведений руководителем налогоплательщика - организации проставляется код "1"; в случае подтверждения достоверности и полноты сведений представителем налогоплательщика проставляется код "2";

2) при представлении Заявления на бумажном носителе в месте, отведенном для подписи, проставляется подпись руководителя организации и дата подписания Заявления;

3) при представлении Заявления представителем налогоплательщика заполняются строки "фамилия, имя, отчество" (отчество указывается при наличии). При представлении Заявления представителем налогоплательщика - организацией заполняется поле "наименование организации - представителя налогоплательщика". Проставляется подпись лица, подтверждающего достоверность и полноту сведений, указанных в Заявлении, дата подписания;

4) в поле "Наименование и реквизиты документа, подтверждающего полномочия представителя налогоплательщика" указываются вид и реквизиты документа, подтверждающего полномочия представителя налогоплательщика.

III. Заполнение листа с информацией о заявленной налоговой льготе

16. Лист с информацией о заявленной налоговой льготе (далее - Лист) заполняется в отношении объекта налогообложения по налогу на имущество организаций, налоговая база по которому определяется как его кадастровая стоимость.

17. При наличии у налогоплательщика права на налоговую льготу на более чем один объект налогообложения Лист заполняется по каждому объекту налогообложения отдельно.

18. При заполнении Листа указываются ИНН и КПП налогоплательщика.

19. В разделе 5 "Прошу предоставить налоговую льготу в отношении объекта налогообложения, налоговая база по которому определяется как его кадастровая стоимость" указываются:

1) в поле 5.1 - кадастровый номер объекта налогообложения, в отношении которого заявлена налоговая льгота;

2) в поле 5.2 - выбранный налогоплательщиком период действия налоговой льготы согласно документу (документам), подтверждающему право на соответствующую налоговую льготу;

3) в поле 5.3 - код налоговой льготы в соответствии с приложением к настоящему Порядку;

4) в поле 5.4 - сведения о законе субъекта Российской Федерации, предусматривающем налоговую льготу, с указанием в полях 5.4.1 - 5.4.2 его даты и номера.

В поле 5.4.3 указывается номер или буквенное обозначение соответствующей структурной единицы (статья, часть, пункт, подпункт, абзац, иное) закона субъекта Российской Федерации, в соответствии с которым предоставляется налоговая льгота.

Для каждой указываемой структурной единицы (позиции) отведено по 4 знакоместа, при этом заполнение осуществляется слева направо и, если реквизит имеет меньше четырех знаков, свободные знакоместа слева от значения заполняются нулями.

Например, если соответствующая налоговая льгота установлена статьей 2 пунктом 3 подпунктом "а" закона субъекта Российской Федерации, то в поле 5.4.3 указывается:

000200000003000а00000000

При указании в поле 5.3 кодов налоговой льготы 2010221 - 2010402 или 2014000 поля 5.4.1 - 5.4.3 не заполняются;

5) в поле 5.5 - сведения о документе, подтверждающем право на налоговую льготу в отношении указанного в Заявлении объекта налогообложения.

При этом заполняются:

поле 5.5.1 с указанием полного наименования документа (например, документ, подтверждающий отнесение налогоплательщика к общероссийским общественным организациям инвалидов, документ, подтверждающий отнесение налогоплательщика к резидентам особой экономической зоны, решение о присвоении статуса государственного научного центра, иное);

поле 5.5.2 с указанием полного наименования органа или иного лица, выдавшего документ;

поле 5.5.3 с указанием даты выдачи или подписания документа;

поле 5.5.4 с указанием периода действия документа (код "1" - бессрочно, код "2" - на определенный срок с указанием данного срока);

поле 5.5.5 с указанием (при наличии) номера документа.

Поля 5.5.1 - 5.5.5 могут заполняться дополнительно для представления сведений о нескольких документах, подтверждающих право на налоговую льготу.

20. В поле "Достоверность и полноту сведений, указанных на настоящей странице, подтверждаю" при представлении Заявления на бумажном носителе проставляются:

1) подпись лица, заполнившего Заявление;

2) дата заполнения Заявления.

Приложение
к Порядку заполнения
формы заявления
налогоплательщика -
российской организации
о предоставлении налоговой
льготы по налогу
на имущество организаций,
утвержденному приказом ФНС России
от 09.07.2021 N ЕД-7-21/646@

КОДЫ НАЛОГОВЫХ ЛЬГОТ ПО НАЛОГУ НА ИМУЩЕСТВО ОРГАНИЗАЦИЙ

Коды налоговых льготНаименование льготыОснование
123
2010221организации и учреждения уголовно-исполнительной системы - в отношении имущества, используемого для осуществления возложенных на них функцийпункт 1 статьи 381 Налогового кодекса Российской Федерации (далее - Кодекс)
2010222религиозные организации - в отношении имущества, используемого ими для осуществления религиозной деятельностипункт 2 статьи 381 Кодекса
2010223общероссийские общественные организации инвалидов (в том числе созданные как союзы общественных организаций инвалидов), среди членов которых инвалиды и их законные представители составляют не менее 80 процентов, - в отношении имущества, используемого ими для осуществления их уставной деятельностиабзац первый пункта 3 статьи 381 Кодекса
2010224организации, уставный капитал которых полностью состоит из вкладов указанных в абзаце первом пункта 3 статьи 381 Кодекса общероссийских общественных организаций инвалидов, если среднесписочная численность инвалидов среди их работников составляет не менее 50 процентов, а их доля в фонде оплаты труда - не менее 25 процентов, - в отношении имущества, используемого ими для производства и (или) реализации товаров (за исключением подакцизных товаров, минерального сырья и иных полезных ископаемых, а также иных товаров по перечню, утверждаемому Правительством Российской Федерации по согласованию с общероссийскими общественными организациями инвалидов), работ и услуг (за исключением брокерских и иных посреднических услуг)абзац второй пункта 3 статьи 381 Кодекса
2010225учреждения, единственными собственниками имущества которых являются указанные в абзаце первом пункта 3 статьи 381 Кодекса общероссийские общественные организации инвалидов, - в отношении имущества, используемого ими для достижения образовательных, культурных, лечебно-оздоровительных, физкультурно­спортивных, научных, информационных и иных целей социальной защиты и реабилитации инвалидов, а также для оказания правовой и иной помощи инвалидам, детям- инвалидам и их родителямабзац третий пункта 3 статьи 381 Кодекса
2010226организации, основным видом деятельности которых является производство фармацевтической продукции, - в отношении имущества, используемого ими для производства ветеринарных иммунобиологических препаратов, предназначенных для борьбы с эпидемиями и эпизоотиямипункт 4 статьи 381 Кодекса
2010236организации - в отношении федеральных автомобильных дорог общего пользования и сооружений, являющихся их неотъемлемой технологической частьюпункт 11 статьи 381 Кодекса
2010253организации, за исключением судостроительных организаций, имеющих статус резидента промышленно­производственной особой экономической зоны, - в отношении имущества, учитываемого на балансе организации - резидента особой экономической зоны, созданного или приобретенного в целях ведения деятельности на территории особой экономической зоны, используемого на территории особой экономической зоны в рамках соглашения о создании особой экономической зоны и расположенного на территории данной особой экономической зоны, в течение десяти лет с месяца, следующего за месяцем постановки на учет указанного имуществапункт 17 статьи 381 Кодекса
2010255судостроительные организации, имеющие статус резидента промышленно-производственной особой экономической зоны, - в отношении имущества, учитываемого на их балансе и используемого в целях строительства и ремонта судов, в течение десяти лет с даты регистрации таких организаций в качестве резидента особой экономической зоны, а также в отношении имущества, созданного или приобретенного в целях строительства и ремонта судов, в течение десяти лет с даты постановки на учет указанного имущества, но не более чем в течение срока существования промышленно­производственной особой экономической зоныпункт 22 статьи 381 Кодекса
2010256организации, признаваемые управляющими компаниями особых экономических зон и учитывающие на балансе в качестве объектов основных средств недвижимое имущество, созданное в целях реализации соглашений о создании особых экономических зон, в течение десяти лет с месяца, следующего за месяцем постановки на учет указанного имуществапункт 23 статьи 381 Кодекса
2010258организации - в отношении имущества, учитываемого на балансе организации - участника свободной экономической зоны, созданного или приобретенного в целях выполнения договора об условиях деятельности в свободной экономической зоне и расположенного на территории данной свободной экономической зоны, в течение десяти лет с месяца, следующего за месяцем принятия на учет указанного имуществапункт 26 статьи 381 Кодекса
2010291инвесторы по соглашениям о разделе продукции в отношении имущества, находящегося на балансе данного инвестора и используемого исключительно для осуществления деятельности, предусмотренной соглашениями о разделе продукциипункт 7 статьи 346.35 Кодекса
2010331имущество специализированных протезно- ортопедических предприятийпункт 13 статьи 381 Кодекса
2010332имущество коллегий адвокатов, адвокатских бюро и юридических консультацийпункт 14 статьи 381 Кодекса
2010333имущество организаций, которым присвоен статус государственных научных центровпункт 15 статьи 381 Кодекса
2010335организации, признаваемые управляющими компаниями в соответствии с Федеральным законом от 28.09.2010 N 244-ФЗ "Об инновационном центре "Сколково" (Собрание законодательства Российской Федерации, 2010, N 40, ст. 4970; Официальный интернет-портал правовой информации http://pravo.gov.ru, 02.07.2021)пункт 19 статьи 381 Кодекса
2010336организации, получившие статус участников проекта по осуществлению исследований, разработок и коммерциализации их результатов в соответствии с Федеральным законом от 28.09.2010 N 244-ФЗ "Об инновационном центре "Сколково"пункт 20 статьи 381 Кодекса
2010340организации - в отношении имущества, расположенного во внутренних морских водах Российской Федерации, в территориальном море Российской Федерации, на континентальном шельфе Российской Федерации, в исключительной экономической зоне Российской Федерации, используемого при осуществлении деятельности по разработке морских месторождений углеводородного сырья, включая геологическое изучение, разведку, проведение подготовительных работпункт 24 статьи 381 Кодекса
2010341организации, признаваемые фондами, управляющими компаниями, дочерними обществами управляющих компаний в соответствии с Федеральным законом от 29.07.2017 N 216-ФЗ "Об инновационных научно­технологических центрах и о внесении изменений в отдельные законодательные акты Российской Федерации" (Собрание законодательства Российской Федерации, 2017, N 31, ст. 4765; 2021, N 18, ст. 3058)пункт 27 статьи 381 Кодекса
2010342организации, получившие статус участника проекта в соответствии с Федеральным законом от 29.07.2017 N 216-ФЗ "Об инновационных научно-технологических центрах и о внесении изменений в отдельные законодательные акты Российской Федерации", - в отношении имущества, учитываемого на их балансе и расположенного на территории инновационного научно­технологического центра, в течение десяти лет начиная с месяца, следующего за месяцем постановки на учет указанного имущества. Такие организации утрачивают право на освобождение от налогообложения в случаях, предусмотренных пунктом 2 статьи 145.1 Кодекса.пункт 28 статьи 381 Кодекса
2010401налоговая ставка по налогу в размере 0 процентов в течение первых шести календарных лет, начиная со дня включения юридического лица в единый реестр резидентов Особой экономической зоны в Калининградской области, в отношении имущества, созданного или приобретенного при реализации инвестиционного проекта в соответствии с Федеральным законом от 10.01.2006 N 16-ФЗ "Об Особой экономической зоне в Калининградской области и о внесении изменений в некоторые законодательные акты Российской Федерации" (Собрание законодательства Российской Федерации, 2006, N 3, ст. 280; 2018, N 31, ст. 4859)пункт 3 статьи 385.1 Кодекса
2010402налоговая ставка по налогу в размере величины, установленной законом Калининградской области и уменьшенной на пятьдесят процентов в период с седьмого по двенадцатый календарный год включительно со дня включения юридического лица в единый реестр резидентов Особой экономической зоны в Калининградской области, в отношении имущества, созданного или приобретенного при реализации инвестиционного проекта в соответствии с Федеральным законом от 10.01.2006 N 16-ФЗ "Об Особой экономической зоне в Калининградской области и о внесении изменений в некоторые законодательные акты Российской Федерации"пункт 4 статьи 385.1 Кодекса
2012000налоговые льготы по налогу, устанавливаемые законами субъектов Российской Федерации, за исключением налоговых льгот в виде понижения ставки для отдельной категории налогоплательщиков и в виде уменьшения суммы налога, подлежащей уплате в бюджетпункт 2 статьи 372 Кодекса
2012400налоговые льготы по налогу, устанавливаемые законами субъектов Российской Федерации в виде понижения налоговой ставки для отдельной категории налогоплательщиковпункт 2 статьи 372 Кодекса
2012500налоговые льготы по налогу, устанавливаемые законами субъектов Российской Федерации в виде уменьшения суммы налога, подлежащей уплате в бюджетпункт 2 статьи 372 Кодекса
2014000налоговые льготы (освобождение от налогообложения) по налогу, предусмотренные международными договорами Российской ФедерацииСтатья 7 Кодекса

Приложение N 3
к приказу ФНС России
от 09.07.2021 N ЕД-7-21/646@

ФОРМАТ ПРЕДСТАВЛЕНИЯ ЗАЯВЛЕНИЯ НАЛОГОПЛАТЕЛЬЩИКА - РОССИЙСКОЙ ОРГАНИЗАЦИИ О ПРЕДОСТАВЛЕНИИ НАЛОГОВОЙ ЛЬГОТЫ ПО НАЛОГУ НА ИМУЩЕСТВО ОРГАНИЗАЦИЙ В ЭЛЕКТРОННОЙ ФОРМЕ

I. ОБЩИЕ СВЕДЕНИЯ

1. Настоящий формат описывает требования к XML файлам (далее - файл обмена) передачи в налоговые органы заявления налогоплательщика - российской организации о предоставлении налоговой льготы по налогу на имущество организаций в электронной форме.

2. Номер версии настоящего формата 5.01, часть CCLI.

II. ОПИСАНИЕ ФАЙЛА ОБМЕНА

3. Имя файла обмена должно иметь следующий вид: R_T_A_K_O_GGGGMMDD_N, где:

R_T - префикс, принимающий значение UT_PRNALLGIMORG;

А_К - идентификатор получателя информации, где: А - идентификатор получателя, которому направляется файл обмена, К - идентификатор конечного получателя, для которого предназначена информация из данного файла обмена. Передача файла от отправителя к конечному получателю (К) может осуществляться в несколько этапов через другие налоговые органы, осуществляющие передачу файла на промежуточных этапах, которые обозначаются идентификатором А. В случае передачи файла от отправителя к конечному получателю при отсутствии налоговых органов, осуществляющих передачу на промежуточных этапах, значения идентификаторов А и К совпадают. Каждый из идентификаторов (А и К) имеет вид для налоговых органов - четырехразрядный код налогового органа;

О - идентификатор отправителя информации, имеет вид: для организаций - девятнадцатиразрядный код (идентификационный номер налогоплательщика (далее - ИНН) и код причины постановки на учет (далее - КПП) организации (обособленного подразделения);

для физических лиц - двенадцатиразрядный код (ИНН физического лица, при наличии. При отсутствии ИНН - последовательность из двенадцати нулей). GGGG - год формирования передаваемого файла, ММ - месяц, DD - день;

N - идентификационный номер файла. (Длина - от 1 до 36 знаков. Идентификационный номер файла должен обеспечивать уникальность файла).

Расширение имени файла - xml. Расширение имени файла может указываться как строчными, так и прописными буквами.

Параметры первой строки файла обмена

Первая строка XML файла должна иметь следующий вид:

<?xml version ="1.0" encoding ="windows-1251"?>

Имя файла, содержащего XML схему файла обмена, должно иметь следующий вид:

UT_PRNALLGIMORG_1_251_00_05_01_ХХ , где хх - номер версии схемы. Расширение имени файла - xsd.

XML схема файла обмена приводится отдельным файлом и размещается на официальном сайте Федеральной налоговой службы в информационно-телекоммуникационной сети "Интернет".

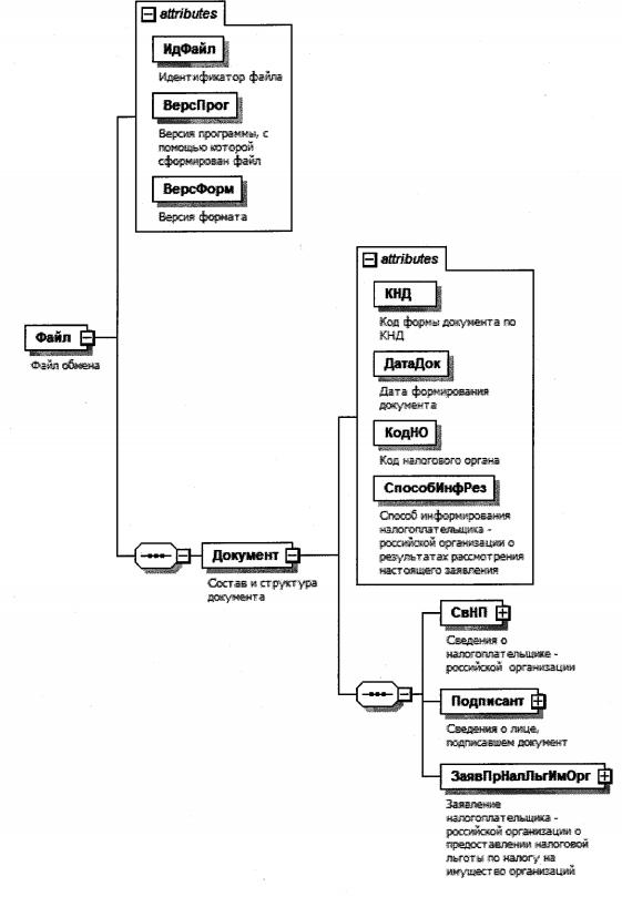
4. Логическая модель файла обмена представлена в виде диаграммы структуры файла обмена на рисунке 1 настоящего формата. Элементами логической модели файла обмена являются элементы и атрибуты XML файла. Перечень структурных элементов логической модели файла обмена и сведения о них приведены в таблицах 4.1 - 4.13 настоящего формата.

Для каждого структурного элемента логической модели файла обмена приводятся следующие сведения:

наименование элемента. Приводится полное наименование элемента; В строке таблицы могут быть описаны несколько элементов, наименования которых разделены символом "|". Такая форма записи применяется при наличии в файле обмена только одного элемента из описанных в этой строке;

сокращенное наименование (код) элемента. Приводится сокращенное наименование элемента. Синтаксис сокращенного наименования должен удовлетворять спецификации XML;

признак типа элемента. Может принимать следующие значения: "С" - сложный элемент логической модели (содержит вложенные элементы), "П" - простой элемент логической модели, реализованный в виде элемента XML файла, "А" - простой элемент логической модели, реализованный в виде атрибута элемента XML файла. Простой элемент логической модели не содержит вложенные элементы;

формат элемента. Формат элемента представляется следующими условными обозначениями: Т - символьная строка; N - числовое значение (целое или дробное).

Формат символьной строки указывается в виде T(n-k) или Т(=k), где: n - минимальное количество знаков, k - максимальное количество знаков, символ "-" - разделитель, символ "=" означает фиксированное количество знаков в строке. В случае, если минимальное количество знаков равно 0, формат имеет вид Т(0-k). В случае, если максимальное количество знаков не ограничено, формат имеет вид Т(n-).

Формат числового значения указывается в виде N(m.k), где: m - максимальное количество знаков в числе, включая знак (для отрицательного числа), целую и дробную часть числа без разделяющей десятичной точки, к - максимальное число знаков дробной части числа. Если число знаков дробной части числа равно 0 (то есть число целое), то формат числового значения имеет вид N(m).

Для простых элементов, являющихся базовыми в XML, например, элемент с типом "date", поле "Формат элемента" не заполняется. Для таких элементов в поле "Дополнительная информация" указывается тип базового элемента;

признак обязательности элемента определяет обязательность наличия элемента (совокупности наименования элемента и его значения) в файле обмена. Признак обязательности элемента может принимать следующие значения: "О" - наличие элемента в файле обмена обязательно; "Н" - наличие элемента в файле обмена необязательно, то есть элемент может отсутствовать. Если элемент принимает ограниченный перечень значений (по классификатору, кодовому словарю), то признак обязательности элемента дополняется символом "К". Например, "ОК". В случае если количество реализаций элемента может быть более одной, то признак обязательности элемента дополняется символом "М". Например, "НМ" или "ОКМ".

К вышеперечисленным признакам обязательности элемента может добавляться значение "У" в случае описания в XML схеме условий, предъявляемых к элементу в файле обмена, описанных в графе "Дополнительная информация". Например, "НУ" или "ОКУ";

дополнительная информация содержит, при необходимости, требования к элементу файла обмена, не указанные ранее. Для сложных элементов указывается ссылка на таблицу, в которой описывается состав данного элемента. Для элементов, принимающих ограниченный перечень значений из классификатора (кодового словаря), указывается соответствующее наименование классификатора (кодового словаря) или приводится перечень возможных значений. Для классификатора (кодового словаря) может указываться ссылка на его местонахождение. Для элементов, использующих пользовательский тип данных, указывается наименование типового элемента.

Рисунок 1. Диаграмма структуры файла обмена

Таблица 4.1

Файл обмена (Файл)

Наименование элементаСокращенное наименование(код) элементаПризнак типа элементаФормат элементаПризнак обязательности элементаДополнительная информация
Идентификатор файлаИдФайлАТ( 1-255)ОУСодержит (повторяет) имя сформированного файла (без расширения)
Версия программы, с помощью которой сформирован файлВерсПрогАТ(1-40)О 
Версия форматаВерсФормАТ(1-5)ОПринимает значение: 5.01
Состав и структура документаДокументС ОСостав элемента представлен в таблице 4.2

Таблица 4.2

Состав и структура документа (Документ)

Наименование элементаСокращенное наименование(код) элементаПризнак типа элементаФормат элементаПризнак обязательности элементаДополнительная информация
Код формы документа по КНДКНДАТ(=7)ОКТиповой элемент <КНДТип>.
Принимает значение: 1150121
Дата формирования документаДатаДокАТ(=10)ОТиповой элемент <ДатаТип>.
Дата в формате ДД.ММ.ГГГГ
Код налогового органаКодНОАТ(=4)ОКТиповой элемент <СОНОТип>
Способ информирования налогоплательщика - российской организации о результатах рассмотрения настоящего заявленияСпособИнфРезАТ(=1)ОКПринимает значение:
1 - лично в налоговом органе, через который подано настоящее заявление |
2 - по почте по имеющемуся у налогового органа адресу налогоплательщика - российской организации |
3 - по телекоммуникационным каналам связи через оператора электронного документооборота
Сведения о налогоплательщике - российской организацииСвНПС ОСостав элемента представлен в таблице 4.3
Сведения о лице, подписавшем документПодписантС ОСостав элемента представлен в таблице 4.5
Заявление налогоплательщика - российской организации о предоставлении налоговой льготы по налогу на имущество организацийЗаявПрНалЛьгИмОргС ОСостав элемента представлен в таблице 4.7

Таблица 4.3

Сведения о налогоплательщике - российской организации (СвНП)

Наименование элементаСокращенное наименование (код) элементаПризнак типа элементаФормат элементаПризнак обязательности элементаДополнительная информация
Номер контактного телефонаТлфАТ(1-20)Н 
Налогоплательщик - российская организацияНПЮЛС ОСостав элемента представлен в таблице 4.4

Таблица 4.4

Налогоплательщик - российская организация (НПЮЛ)

Наименование элементаСокращенное наименование(код) элементаПризнак типа элементаФормат элементаПризнак обязательности элементаДополнительная информация
Полное наименование организацииНаимОргАТ(1-1000)О 
ИННИННЮЛАТ(=10)ОТиповой элемент <ИННЮЛТип>
КППКППАТ(=9)ОТиповой элемент <КППТип>

Таблица 4.5

Сведения о лице, подписавшем документ (Подписант)

Наименование элементаСокращенное наименование (код) элементаПризнак типа элементаФормат элементаПризнак обязательности элементаДополнительная информация
Признак лица, подписавшего документПрПодпАТ(=1)ОКПринимает значение:
1 - налогоплательщик |
2 - представитель налогоплательщика
Фамилия, имя, отчество (при наличии)ФИОС ОТиповой элемент <ФИОТип>.
Состав элемента представлен в таблице 4.13
Сведения о представителе налогоплательщикаСвПредС НУСостав элемента представлен в таблице 4.6.
Элемент обязателен при <ПрПодп>=2

Таблица 4.6

Сведения о представителе налогоплательщика (СвПред)

Наименование элементаСокращенное наименование (код) элементаПризнак типа элементаФормат элементаПризнак обязательности элементаДополнительная информация
Наименование и реквизиты документа, подтверждающего полномочия представителя налогоплательщикаНаимДокАT(1-120)О 
Наименование организации - представителя налогоплательщикаНаимОргАТ(1-1000)Н 

Таблица 4.7

Заявление налогоплательщика - российской организации о предоставлении налоговой льготы по налогу на имущество организаций (ЗаявПрНалЛьгИмОэг)

Наименование элементаСокращенное наименование (код) элементаПризнак типа элементаФормат элементаПризнак обязательности элементаДополнительная информация
Сведения о налоговой льготе в отношении объекта налогообложения, налоговая база по которому определяется как его кадастровая стоимостьСведОбНОС ОМСостав элемента представлен в таблице 4.8

Таблица 4.8

Сведения о налоговой льготе в отношении объекта налогообложения, налоговая база по которому определяется как его кадастровая стоимость (СведОбНО)

Наименование элементаСокращенное наименование (код) элементаПризнак типа элементаФормат элементаПризнак обязательности элементаДополнительная информация
Кадастровый номер объекта налогообложенияНомКадастрОбНОАТ(1-100)О 
Код налоговой льготыКодНалЛьготАТ(=7)ОККод налоговой льготы в соответствии с приложением к Порядку заполнения формы заявления налогоплательщика - российской организации о предоставлении налоговой льготы по налогу на имущество организаций
Сведения о предоставлении налоговой льготы в отношении объекта налогообложения, налоговая база по которому определяется как его кадастровая стоимостьСведПрНалЛьгС ОСостав элемента представлен в таблице 4.9
Сведения о законе субъекта Российской Федерации, предусматривающем налоговую льготуСвНормАктС НСостав элемента представлен в таблице 4.12.
Элемент не указывается, если <КодНалЛьгот> принимает значение 2010221 - 2010402 или 2014000

Таблица 4.9

Сведения о предоставлении налоговой льготы в отношении объекта налогообложения, налоговая база по которому определяется как его кадастровая стоимость (СведПрНалЛьг)

Наименование элементаСокращенное наименование(код) элементаПризнак типа элементаФормат элементаПризнак обязательности элементаДополнительная информация
Сведения о сроке предоставления налоговой льготыСведСрНалЛьгС ОСостав элемента представлен в таблице 4.10
Сведения о документе, подтверждающем право на налоговую льготуСведДокПодтвЛьгС ОМСостав элемента представлен в таблице 4.11

Таблица 4.10

Сведения о сроке предоставления налоговой льготы (СведСрНалЛьг)

Наименование элементаСокращенное наименование (код) элементаПризнак типа элементаФормат элементаПризнак обязательности элементаДополнительная информация
Дата начала срока предоставления налоговой льготыДатаНачСрАТ(=Ю)ОТиповой элемент <ДатаТип>.
Дата в формате ДД.ММ.ГГГГ
Дата окончания срока предоставления налоговой льготыДатаКонСрАТ(=10)НТиповой элемент <ДатаТип>.
Дата в формате ДД.ММ.ГГГГ

Таблица 4.11

Сведения о документе, подтверждающем право на налоговую льготу (СведДокПодтвЛьг)

Наименование элементаСокращенное наименование (код) элементаПризнак типа элементаФормат элементаПризнак обязательности элементаДополнительная информация
Полное наименование документаНаимДокАТ( 1-500)О 
Полное наименование органа или иного лица, выдавшего документВыдДокАТ(1-255)О 
Дата документаДатаДокАТ(=10)ОТиповой элемент <ДатаТип>.
Дата в формате ДД.ММ.ГГГГ
Признак периода действия документаПрПериодДокАТ(=1)ОКПринимает значение:
1 - бессрочно |
2 - срок ограничен
Дата начала периода действия документаДатаНачПериодАТ(=10)ОТиповой элемент <ДатаТип>.
Дата в формате ДД.ММ.ГГГГ
Дата окончания периода действия документаДатаКонПериодАТ(=10)НУТиповой элемент <ДатаТип>.
Дата в формате ДД.ММ.ГГГГ
Элемент обязателен при <ПрПериодДок>=2
Элемент не заполняется при <ПрПериодДок>= 1
Номер документаНомерДокАТ(1-25)Н 

Таблица 4.12

Сведения о законе субъекта Российской Федерации, предусматривающем налоговую льготу (СвНормАкт)

Наименование элементаСокращенное наименование (код) элементаПризнак типа элементаФормат элементаПризнак обязательности элементаДополнительная информация
ДатаДатаАктАТ(=10)ОТиповой элемент <ДатаТип>.
Дата в формате ДД.ММ.ГГГГ
НомерНомерАктАТ(1-30)О 
Структурная единица (статья, часть, пункт, абзац, иное)СтруктЕдАктАТ(=24)ОЗначение элемента представляется в виде:
номер статьи (ХХХХ), части (ХХХХ), пункта (ХХХХ), подпункта (ХХХХ), абзаца (ХХХХ) и иное (ХХХХ) закона субъекта Российской Федерации по месту нахождения объекта налогообложения, в соответствии с которым предоставляется соответствующая льгота

Таблица 4.13

Фамилия, имя, отчество (ФИОТип)

Наименование элементаСокращенное наименование (код) элементаПризнак типа элементаФормат элементаПризнак обязательности элементаДополнительная информация
ФамилияФамилияАТ(1-60)О 
ИмяИмяАТ(1-60)О 
Отчество (при наличии)ОтчествоАТ(1-60)Н 

Приложение N 4
к приказу ФНС России
от 09.07.2021 N ЕД-7-21/646@

Форма по КНД 1125357   
   Наименование налогоплательщика - российской организации
(полное наименование налогового органа)   
    
(штамп налогового органа)  Адрес для направления или отметка о том, что настоящий документ передается в электронной форме по телекоммуникационным каналам связи:

УВЕДОМЛЕНИЕ О ПРЕДОСТАВЛЕНИИ НАЛОГОВОЙ ЛЬГОТЫ ПО НАЛОГУ НА ИМУЩЕСТВО ОРГАНИЗАЦИЙ

от "___" ______________ г. N __________

Налоговый орган ,
 (указывается наименование налогового органа) 
рассмотрев заявление от "___" ________________ г. N _______ 
   
   
(указывается полное наименование, идентификационный номер налогоплательщика - российской организации) 

о предоставлении налоговой льготы по налогу на имущество организаций, уведомляет о предоставлении налоговой льготы в отношении следующих объектов налогообложения:

Объекты налогообложения (кадастровый номер объекта налогообложения):Основания предоставления налоговой льготы (наименование и реквизиты нормативного правового акта, в соответствии с которым предоставлена налоговая льгота, а также соответствующая статья, часть, пункт, подпункт, абзац, иная структурная единица этого акта):Период, применительно к которому предоставляется налоговая льгота:
Дата началаДата окончания
   

Должностное лицо налогового органа 
 подпись, фамилия, инициалы (при наличии)

Приложение N 5
к приказу ФНС России
от 09.07.2021 N ЕД-7-21/646@

Форма по КНД 1125358   
   Наименование налогоплательщика - российской организации
(полное наименование налогового органа)   
    
(штамп налогового органа)  Адрес для направления или отметка о том, что настоящий документ передается в электронной форме по телекоммуникационным каналам связи:

СООБЩЕНИЕ ОБ ОТКАЗЕ ОТ ПРЕДОСТАВЛЕНИЯ НАЛОГОВОЙ ЛЬГОТЫ ПО НАЛОГУ НА ИМУЩЕСТВО ОРГАНИЗАЦИЙ

от "___" ______________ г. N __________

Налоговый орган ,
 (указывается наименование налогового органа) 
рассмотрев заявление от "___" ________________ г. N _______ 
   
   
(указывается полное наименование, идентификационный номер налогоплательщика - российской организации) 

о предоставлении налоговой льготы по налогу на имущество организаций, сообщает об отказе от предоставления налоговой льготы в отношении следующих объектов налогообложения:

Объекты налогообложения (кадастровый номер объекта налогообложения):Мотивированные основания отказа от предоставления налоговой льготы:Период, применительно к которому налоговая льгота не предоставляется:
Дата началаДата окончания
   

Должностное лицо налогового органа 
 подпись, фамилия, инициалы (при наличии)