Приказ ФНС РФ от 23.11.2021 N ЕД-7-15/1013@

"Об утверждении формы и формата представления уведомления о наступлении обстоятельств, влекущих изменение сведений, указанных в свидетельстве о регистрации лица, совершающего операции по переработке этана, или в свидетельстве о регистрации лица, совершающего операции по переработке сжиженных углеводородных газов, в электронной форме, порядка его заполнения и представления в налоговые органы"
Редакция от 23.11.2021 — Действует с 01.02.2022

Зарегистрировано в Минюсте России 27 декабря 2021 г. N 66583


ФЕДЕРАЛЬНАЯ НАЛОГОВАЯ СЛУЖБА

ПРИКАЗ
от 23 ноября 2021 г. N ЕД-7-15/1013@

ОБ УТВЕРЖДЕНИИ ФОРМЫ И ФОРМАТА ПРЕДСТАВЛЕНИЯ УВЕДОМЛЕНИЯ О НАСТУПЛЕНИИ ОБСТОЯТЕЛЬСТВ, ВЛЕКУЩИХ ИЗМЕНЕНИЕ СВЕДЕНИЙ, УКАЗАННЫХ В СВИДЕТЕЛЬСТВЕ О РЕГИСТРАЦИИ ЛИЦА, СОВЕРШАЮЩЕГО ОПЕРАЦИИ ПО ПЕРЕРАБОТКЕ ЭТАНА, ИЛИ В СВИДЕТЕЛЬСТВЕ О РЕГИСТРАЦИИ ЛИЦА, СОВЕРШАЮЩЕГО ОПЕРАЦИИ ПО ПЕРЕРАБОТКЕ СЖИЖЕННЫХ УГЛЕВОДОРОДНЫХ ГАЗОВ, В ЭЛЕКТРОННОЙ ФОРМЕ, ПОРЯДКА ЕГО ЗАПОЛНЕНИЯ И ПРЕДСТАВЛЕНИЯ В НАЛОГОВЫЕ ОРГАНЫ

В соответствии с пунктом 4 статьи 31 части первой Налогового кодекса Российской Федерации (Собрание законодательства Российской Федерации, 1998, N 31, ст. 3824; 2021, N 1, ст. 9), пунктом 23 статьи 179.8 и пунктом 23 статьи 179.9 части второй Налогового кодекса Российской Федерации (Собрание законодательства Российской Федерации, 2000, N 32, ст. 3340; 2020, N 42, ст. 6508), а также на основании пункта 1 Положения о Федеральной налоговой службе, утвержденного постановлением Правительства Российской Федерации от 30.09.2004 N 506 "Об утверждении Положения о Федеральной налоговой службе" (Собрание законодательства Российской Федерации, 2004, N 40, ст. 3961; 2017, N 15, ст. 2194), в связи с принятием Федерального закона от 15.10.2020 N 321-ФЗ "О внесении изменений в часть вторую Налогового кодекса Российской Федерации в части введения обратного акциза на этан, сжиженные углеводородные газы и инвестиционного коэффициента, применяемого при определении размера обратного акциза на нефтяное сырье" (Собрание законодательства Российской Федерации, 2020, N 42, ст. 6508; 2021, N 27, ст. 5133) и в целях приведения нормативных правовых актов ФНС России в соответствие с положениями главы 22 "Акцизы" части второй Налогового кодекса Российской Федерации (Собрание законодательства Российской Федерации, 2000, N 32, ст. 3340; 2021, N 27, ст. 5133) приказываю:

1. Утвердить:

1.1. Форму уведомления о наступлении обстоятельств, влекущих изменение сведений, указанных в свидетельстве о регистрации лица, совершающего операции по переработке этана, или в свидетельстве о регистрации лица, совершающего операции по переработке сжиженных углеводородных газов, согласно приложению N 1 к настоящему приказу;

1.2. Порядок заполнения уведомления о наступлении обстоятельств, влекущих изменение сведений, указанных в свидетельстве о регистрации лица, совершающего операции по переработке этана, или в свидетельстве о регистрации лица, совершающего операции по переработке сжиженных углеводородных газов, согласно приложению N 2 к настоящему приказу;

1.3. Формат представления уведомления о наступлении обстоятельств, влекущих изменение сведений, указанных в свидетельстве о регистрации лица, совершающего операции по переработке этана, или в свидетельстве о регистрации лица, совершающего операции по переработке сжиженных углеводородных газов, в электронной форме согласно приложению N 3 к настоящему приказу;

1.4. Порядок представления уведомления о наступлении обстоятельств, влекущих изменение сведений, указанных в свидетельстве о регистрации лица, совершающего операции по переработке этана, или в свидетельстве о регистрации лица, совершающего операции по переработке сжиженных углеводородных газов, согласно приложению N 4 к настоящему приказу.

2. Установить, что настоящий приказ вступает в силу по истечении одного месяца со дня его официального опубликования, но не ранее вступления в силу приказа ФНС России "Об утверждении Административного регламента по предоставлению Федеральной налоговой службой государственной услуги по выдаче свидетельства о регистрации лица, совершающего операции по переработке этана, и формы решения о приостановлении (возобновлении) действия, о неполном устранении нарушений, повлекших за собой приостановление действия, об аннулировании свидетельства (дубликата свидетельства) о регистрации лица, совершающего операции по переработке этана" и приказа ФНС России "Об утверждении Административного регламента по предоставлению Федеральной налоговой службой государственной услуги по выдаче свидетельства о регистрации лица, совершающего операции по переработке сжиженных углеводородных газов, и формы решения о приостановлении (возобновлении) действия, о неполном устранении нарушений, повлекших за собой приостановление действия, об аннулировании свидетельства (дубликата свидетельства) о регистрации лица, совершающего операции по переработке сжиженных углеводородных газов".

3. Контроль за исполнением настоящего приказа возложить на заместителя руководителя Федеральной налоговой службы, координирующего вопросы налогового контроля в форме камеральных проверок.

Руководитель
Федеральной налоговой службы
Д.В. ЕГОРОВ

Приложение N 1
к приказу ФНС России
от 23.11.2021 г. N ЕД-7-15/1013@

                          ИНН            
                                                                 
    2580   1019     КПП                   Стр. 0 0 1

Форма по КНД 1111649

УВЕДОМЛЕНИЕ
О НАСТУПЛЕНИИ ОБСТОЯТЕЛЬСТВ, ВЛЕКУЩИХ ИЗМЕНЕНИЕ СВЕДЕНИЙ, УКАЗАННЫХ В СВИДЕТЕЛЬСТВЕ О РЕГИСТРАЦИИ ЛИЦА, СОВЕРШАЮЩЕГО ОПЕРАЦИИ ПО ПЕРЕРАБОТКЕ ЭТАНА, ИЛИ В СВИДЕТЕЛЬСТВЕ О РЕГИСТРАЦИИ ЛИЦА, СОВЕРШАЮЩЕГО ОПЕРАЦИИ ПО ПЕРЕРАБОТКЕ СЖИЖЕННЫХ УГЛЕВОДОРОДНЫХ ГАЗОВ

Представляется в налоговый орган (код)                                                          
                                                                               
Признак основания подачи уведомления:       1 - в соответствии с пунктом 23 статьи 179.8 Налогового кодекса Российской Федерации        
                        2 - в соответствии с пунктом 23 статьи 179.9 Налогового кодекса Российской Федерации        
                                                                               
                                                                             
                                                                               
                                                                             
                                                                               
                                                                             
                                                                               
                                                                             
(полное наименование организации)
                                                                               
Форма реорганизации (ликвидация) (код)     ИНН / КПП реорганизованной организации                     /                  
                                                               
                                                                               
уведомляет о наступлении в течение налогового периода (код)                         отчетного года                
                                                                               
за который представляется налоговая декларация по акцизам на этан или сжиженные углеводородные газы с номером корректировки                    
                                                                               
обстоятельств, влекущих изменение сведений, указанных в свидетельстве о регистрации лица, совершающего операции по переработке этана, или в свидетельстве о регистрации лица, совершающего операции по переработке сжиженных углеводородных газов.
                                                                               
                                                                               
                                                                               
Уведомление составлено на         страницах с приложением подтверждающих документов или их копий <1> на         листах    
                                                                                 
Достоверность и полноту сведений, указанных в настоящем уведомлении, подтверждаю:     Заполняется работником налогового органа
     
    1 - руководитель организации     Сведения о представлении уведомления
  2 - представитель <1> организации                                            
                                                                                   
                                          Данное уведомление представлено (код)                
                                                                                 
                                          на         страницах                  
                                                                                 
                                          с приложением подтверждающих документов        
(фамилия, имя, отчество <2> полностью)                                            
Номер контактного телефона                   или их копий на         листах                
                                                                                 
                                          Дата представления уведомления       .     .        
Подпись       Дата     .     .                                          
                                                                             
Наименование и реквизиты документа, подтверждающего полномочия представителя организации                                            
                                                                                   
                                                                                 
                                            Фамилия, И.О. <2>   Подпись
                                                                         
                                                                                   

<1> К уведомлению прилагаются копия документа, подтверждающего полномочия представителя организации, опись документов с указанием наименования каждого документа и количества листов.
<2> Отчество указывается при наличии.
                                                                                   
                                                                                 

                          ИНН            
                                                                 
    2580   1026     КПП                   Стр. 0 0 2
Обстоятельства, влекущие изменение сведений, указанных в свидетельстве о регистрации лица, совершающего операции по переработке этана, или в свидетельстве о регистрации лица, совершающего операции по переработке сжиженных углеводородных газов <1>
                                                                               
  для организации, непосредственно осуществляющей переработку этана или сжиженных углеводородных газов в товары, являющиеся продукцией нефтехимии, - замена средств измерений для определения количества этана или сжиженных углеводородных газов, направленного на переработку, и (или) изменение мест их размещения, и (или) установка новых средств измерений;        
           
           
    изменение наименования организации;                                                  
                                                                               
    изменение места нахождения организации;                                              
                                                                               
    прекращение права собственности на производственные мощности, указанные в свидетельстве, или права владения (пользования) ими на иных законных основаниях;  
                                                                               
  возникновение права собственности на производственные мощности, на которых будет осуществляться переработка этана или сжиженных углеводородных газов в товары, являющиеся продукцией нефтехимии, или права владения (пользования) ими на иных законных основаниях.
   
                                                                               
Регистрационный номер свидетельства о регистрации лица, совершающего операции по переработке этана, или свидетельства о регистрации лица, совершающего операции по переработке сжиженных углеводородных газов
                                                                               
                                                                             
                                                                               
                                                                             
                                                                               
Дата выдачи свидетельства о регистрации лица, совершающего операции по переработке этана, или свидетельства о регистрации лица, совершающего операции по переработке сжиженных углеводородных газов     .     .        
                   
Код налогового органа, выдавшего свидетельство о регистрации лица, совершающего операции по переработке этана, или свидетельство о регистрации лица, совершающего операции по переработке сжиженных углеводородных газов                  
                   

<1> Указывается "1" в случае соответствия обстоятельства и "0" в случае несоответствия обстоятельства.

Приложение N 2
к приказу ФНС России
от 23.11.2021 г. N ЕД-7-15/1013@

ПОРЯДОК ЗАПОЛНЕНИЯ УВЕДОМЛЕНИЯ О НАСТУПЛЕНИИ ОБСТОЯТЕЛЬСТВ, ВЛЕКУЩИХ ИЗМЕНЕНИЕ СВЕДЕНИЙ, УКАЗАННЫХ В СВИДЕТЕЛЬСТВЕ О РЕГИСТРАЦИИ ЛИЦА, СОВЕРШАЮЩЕГО ОПЕРАЦИИ ПО ПЕРЕРАБОТКЕ ЭТАНА, ИЛИ В СВИДЕТЕЛЬСТВЕ О РЕГИСТРАЦИИ ЛИЦА, СОВЕРШАЮЩЕГО ОПЕРАЦИИ ПО ПЕРЕРАБОТКЕ СЖИЖЕННЫХ УГЛЕВОДОРОДНЫХ ГАЗОВ

I. Общие положения

1. Уведомление о наступлении обстоятельств, влекущих изменение сведений, указанных в свидетельстве о регистрации лица, совершающего операции по переработке этана, или в свидетельстве о регистрации лица, совершающего операции по переработке сжиженных углеводородных газов (далее - Уведомление), представляется в налоговые органы при наступлении в течение налогового периода, за который представляется налоговая декларация по акцизам на этан или сжиженные углеводородные газы (далее - Декларация) по форме, утверждаемой в соответствии с Налоговым кодексом Российской Федерации (далее - Кодекс), обстоятельств, влекущих изменение сведений, указанных в свидетельстве о регистрации лица, совершающего операции по переработке этана, или в свидетельстве о регистрации лица, совершающего операции по переработке сжиженных углеводородных газов, в соответствии с пунктом 23 статьи 179.8 и пунктом 23 статьи 179.9 Кодекса.

II. Заполнение Уведомления

2. Уведомление заполняется налогоплательщиком, за исключением раздела "Заполняется работником налогового органа".

В Уведомлении указываются следующие сведения:

а) в поле "ИНН" - идентификационный номер налогоплательщика (ИНН) в соответствии со свидетельством о постановке на учет российской организации в налоговом органе по месту ее нахождения;

б) в поле "КПП" - код причины постановки на учет (КПП) в соответствии со свидетельством о постановке на учет российской организации в налоговом органе.

ИНН и КПП для крупнейших налогоплательщиков указываются на основании уведомления о постановке на учет в налоговом органе юридического лица в качестве крупнейшего налогоплательщика;

в) в поле "Представляется в налоговый орган (код)" - код налогового органа, в который одновременно с Декларацией представляется Уведомление;

г) в поле "Признак основания подачи уведомления":

"1" - в случае если Уведомление подается в соответствии с пунктом 23 статьи 179.8 Кодекса организацией, совершающей операции по переработке этана;

"2" - в случае если Уведомление подается в соответствии с пунктом 23 статьи 179.9 Кодекса организацией, совершающей операции по переработке сжиженных углеводородных газов.

д) в поле "полное наименование организации" - наименование организации, соответствующее наименованию, указанному в ее учредительном документе (при наличии в наименовании латинской транскрипции таковая указывается);

е) поле "Форма реорганизации (ликвидация) (код)" заполняется при представлении Уведомления реорганизованной организацией в налоговый орган по месту учета организации-правопреемника.

Коды форм реорганизации и код ликвидации организации принимают значения в соответствии с приложением к порядку заполнения Декларации, утверждаемому в соответствии с Кодексом (далее - приложение к порядку заполнения Декларации).

В случае заполнения поля "Форма реорганизации (ликвидация) (код)" в полях "ИНН" и "КПП" указываются ИНН и КПП организации-правопреемника, в поле "полное наименование организации" указывается наименование реорганизованной организации. В случае если Уведомление не является Уведомлением, представляемым за реорганизованную организацию, в полях "Форма реорганизации (ликвидация) (код)" и "ИНН/КПП реорганизованной организации" проставляется прочерк;

ж) налоговый период (код) - код налогового периода в соответствии с кодами, определяющими налоговый период, согласно приложению к порядку заполнения Декларации;

з) отчетный год - год, за налоговый период которого представляются Декларация и Уведомление;

и) номер корректировки Декларации - в соответствии с порядком заполнения Декларации, утверждаемым в соответствии с Кодексом (далее - порядок заполнения Декларации), соответствует номеру корректировки Декларации, одновременно с которой представляется Уведомление;

к) в поле "Уведомление составлено на ____ страницах с приложением подтверждающих документов или их копий на ____ листах" - количество страниц, на которых составлено Уведомление, а также количество приложенных к Уведомлению листов подтверждающих документов или их копий, в том числе количество листов документа, подтверждающего полномочия представителя организации (в случае представления Уведомления представителем организации).

л) в разделе Уведомления "Достоверность и полноту сведений, указанных в настоящем уведомлении, подтверждаю":

1) в верхней части раздела проставляется:

"1" - в случае если достоверность и полнота сведений, указанных в Уведомлении, подтверждены руководителем организации;

"2" - в случае если достоверность и полнота сведений, указанных в Уведомлении, подтверждены представителем организации.

2) в поле "фамилия, имя, отчество полностью" построчно указываются:

при представлении Уведомления организацией - фамилия, имя, отчество (при наличии) руководителя организации полностью, в месте, отведенном для подписи, проставляется его личная подпись, в поле "Дата" - дата подписания;

при представлении Уведомления представителем организации - физическим лицом - фамилия, имя, отчество (при наличии) представителя организации полностью, в месте, отведенном для подписи, проставляется личная подпись представителя организации, в поле "Дата" - дата подписания;

при представлении Уведомления представителем организации - юридическим лицом - фамилия, имя, отчество (при наличии) физического лица, уполномоченного в соответствии с документом, подтверждающим полномочия представителя юридического лица, подтверждать достоверность и полноту сведений, указанных в Уведомлении. К Уведомлению прилагаются копия документа, подтверждающего полномочия представителя организации и опись документов с указанием наименования каждого документа и количества листов. При этом в поле "Полное наименование организации" указывается наименование юридического лица - представителя организации, в месте, отведенном для подписи, проставляется личная подпись лица, сведения о котором указаны в поле "фамилия, имя, отчество", в поле "Дата" - дата подписания;

3) в поле "Номер контактного телефона" указывается номер контактного телефона руководителя организации (в случае представления Уведомления представителем - номер контактного телефона представителя организации) с указанием телефонного кода города, без пробелов, без скобок, без прочерков;

4) в поле "Наименование и реквизиты документа, подтверждающего полномочия представителя организации" указывается наименование документа, подтверждающего полномочия представителя организации, и его реквизиты при представлении Уведомления представителем организации. При этом к Уведомлению прилагается копия указанного документа.

м) в разделе "Обстоятельства, влекущие изменение сведений, указанных в свидетельстве о регистрации лица, совершающего операции по переработке этана, или в свидетельстве о регистрации лица, совершающего операции по переработке сжиженных углеводородных газов" указывается "1" в случае соответствия обстоятельства или "0" в случае несоответствия обстоятельства;

н) в поле "Регистрационный номер свидетельства о регистрации лица, совершающего операции по переработке этана, или свидетельства о регистрации лица, совершающего операции по переработке сжиженных углеводородных газов" указывается регистрационный номер свидетельства о регистрации лица, совершающего операции по переработке этана, или свидетельства о регистрации лица, совершающего операции по переработке сжиженных углеводородных газов;

о) в поле "Дата выдачи свидетельства о регистрации лица, совершающего операции по переработке этана, или свидетельства о регистрации лица, совершающего операции по переработке сжиженных углеводородных газов" указывается дата выдачи свидетельства о регистрации лица, совершающего операции по переработке этана, или свидетельства о регистрации лица, совершающего операции по переработке сжиженных углеводородных газов;

п) в поле "Код налогового органа, выдавшего свидетельство о регистрации лица, совершающего операции по переработке этана, или свидетельство о регистрации лица, совершающего операции по переработке сжиженных углеводородных газов" указывается код налогового органа, выдавшего свидетельство о регистрации лица, совершающего операции по переработке этана, или свидетельство о регистрации лица, совершающего операции по переработке сжиженных углеводородных газов, в соответствии со статьей 179.8 или статьей 179.9 Кодекса.

Приложение N 3
к приказу ФНС России
от 23.11.2021 г. N ЕД-7-15/1013@

ФОРМАТ ПРЕДСТАВЛЕНИЯ УВЕДОМЛЕНИЯ О НАСТУПЛЕНИИ ОБСТОЯТЕЛЬСТВ, ВЛЕКУЩИХ ИЗМЕНЕНИЕ СВЕДЕНИЙ, УКАЗАННЫХ В СВИДЕТЕЛЬСТВЕ О РЕГИСТРАЦИИ ЛИЦА, СОВЕРШАЮЩЕГО ОПЕРАЦИИ ПО ПЕРЕРАБОТКЕ ЭТАНА, ИЛИ В СВИДЕТЕЛЬСТВЕ О РЕГИСТРАЦИИ ЛИЦА, СОВЕРШАЮЩЕГО ОПЕРАЦИИ ПО ПЕРЕРАБОТКЕ СЖИЖЕННЫХ УГЛЕВОДОРОДНЫХ ГАЗОВ, В ЭЛЕКТРОННОЙ ФОРМЕ

I. ОБЩИЕ СВЕДЕНИЯ

1. Настоящий формат описывает требования к XML файлам (далее - файл обмена) передачи в налоговые органы уведомления о наступлении обстоятельств, влекущих изменение сведений, указанных в свидетельстве о регистрации лица, совершившего операции по переработке этана или в свидетельстве о регистрации лица, совершившего операции по переработке сжиженных углеводородных газов в электронной форме.

2. Номер версии настоящего формата 5.01, часть CCLVIII.

II. ОПИСАНИЕ ФАЙЛА ОБМЕНА

3. Имя файла обмена должно иметь следующий вид:

R_T_A_K_O_GGGGMMDD_N, где:

R_T- префикс, принимающий значение UT_UVNASTOBSETAN;

А_K - идентификатор получателя информации, где: А - идентификатор получателя, которому направляется файл обмена, K - идентификатор конечного получателя, для которого предназначена информация из данного файла обмена. Передача файла от отправителя к конечному получателю (K) может осуществляться в несколько этапов через другие налоговые органы, осуществляющие передачу файла на промежуточных этапах, которые обозначаются идентификатором А. В случае передачи файла от отправителя к конечному получателю при отсутствии налоговых органов, осуществляющих передачу на промежуточных этапах, значения идентификаторов А и K совпадают. Каждый из идентификаторов (А и K) имеет вид для налоговых органов - четырехразрядный код налогового органа;

О - идентификатор отправителя информации, имеет вид:

для организаций - девятнадцатиразрядный код (идентификационный номер налогоплательщика (далее - ИНН) и код причины постановки на учет (далее - КПП) организации (обособленного подразделения);

GGGG - год формирования передаваемого файла, ММ - месяц, DD - день;

N - идентификационный номер файла. (Длина - от 1 до 36 знаков. Идентификационный номер файла должен обеспечивать уникальность файла).

Расширение имени файла - xml. Расширение имени файла может указываться как строчными, так и прописными буквами.

Параметры первой строки файла обмена

Первая строка XML файла должна иметь следующий вид:

<?xml version ="1.0" encoding ="windows-1251"?>

Имя файла, содержащего XML схему файла обмена, должно иметь следующий вид:

UT_UVNASTOBSETAN_1_258_00_05_01_xx , где хх - номер версии схемы.

Расширение имени файла - xsd.

XML схема файла обмена приводится отдельным файлом и размещается на официальном сайте Федеральной налоговой службы в информационно-телекоммуникационной сети "Интернет".

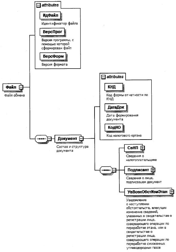
4. Логическая модель файла обмена представлена в виде диаграммы структуры файла обмена на рисунке 1 настоящего формата. Элементами логической модели файла обмена являются элементы и атрибуты XML файла. Перечень структурных элементов логической модели файла обмена и сведения о них приведены в таблицах 4.1 - 4.11 настоящего формата.

Для каждого структурного элемента логической модели файла обмена приводятся следующие сведения:

наименование элемента. Приводится полное наименование элемента. В строке таблицы могут быть описаны несколько элементов, наименования которых разделены символом "|". Такая форма записи применяется при наличии в файле обмена только одного элемента из описанных в этой строке;

сокращенное наименование (код) элемента. Приводится сокращенное наименование элемента. Синтаксис сокращенного наименования должен удовлетворять спецификации XML;

признак типа элемента. Может принимать следующие значения: "С" - сложный элемент логической модели (содержит вложенные элементы), "П" - простой элемент логической модели, реализованный в виде элемента XML файла, "А" - простой элемент логической модели, реализованный в виде атрибута элемента XML файла. Простой элемент логической модели не содержит вложенные элементы;

формат элемента. Формат элемента представляется следующими условными обозначениями: Т - символьная строка; N - числовое значение (целое или дробное).

Формат символьной строки указывается в виде T(n-k) или Т(=k), где: n - минимальное количество знаков, к - максимальное количество знаков, символ "-" - разделитель, символ "=" означает фиксированное количество знаков в строке. В случае, если минимальное количество знаков равно 0, формат имеет вид Т(0-k). В случае, если максимальное количество знаков неограничено, формат имеет вид Т(n-).

Формат числового значения указывается в виде N(m.k), где: m - максимальное количество знаков в числе, включая знак (для отрицательного числа), целую и дробную часть числа без разделяющей десятичной точки, k - максимальное число знаков дробной части числа. Если число знаков дробной части числа равно 0 (то есть число целое), то формат числового значения имеет вид N(m).

Для простых элементов, являющихся базовыми в XML, например, элемент с типом "date", поле "Формат элемента" не заполняется. Для таких элементов в поле "Дополнительная информация" указывается тип базового элемента;

признак обязательности элемента определяет обязательность наличия элемента (совокупности наименования элемента и его значения) в файле обмена. Признак обязательности элемента может принимать следующие значения: "О" - наличие элемента в файле обмена обязательно; "Н" - наличие элемента в файле обмена необязательно, то есть элемент может отсутствовать. Если элемент принимает ограниченный перечень значений (по классификатору, кодовому словарю), то признак обязательности элемента дополняется символом "К". Например, "ОК". В случае если количество реализаций элемента может быть более одной, то признак обязательности элемента дополняется символом "М". Например, "НМ" или "ОКМ".

К вышеперечисленным признакам обязательности элемента может добавляться значение "У" в случае описания в XML схеме условий, предъявляемых к элементу в файле обмена, описанных в графе "Дополнительная информация". Например, "НУ" или "ОКУ";

дополнительная информация содержит, при необходимости, требования к элементу файла обмена, не указанные ранее. Для сложных элементов указывается ссылка на таблицу, в которой описывается состав данного элемента. Для элементов, принимающих ограниченный перечень значений из классификатора (кодового словаря), указывается соответствующее наименование классификатора (кодового словаря) или приводится перечень возможных значений. Для классификатора (кодового словаря) может указываться ссылка на его местонахождение. Для элементов, использующих пользовательский тип данных, указывается наименование типового элемента.

Рисунок 1. Диаграмма структуры файла обмена

Таблица 4.1

Файл обмена (Файл)

Наименование элемента Сокращенное наименование (код) элемента Признак типа элемента Формат элемента Признак обязательности элемента Дополнительная информация
Идентификатор файла ИдФайл А Т(1-255) ОУ Содержит (повторяет) имя сформированного файла (без расширения)
Версия программы, с помощью которой сформирован файл ВерсПрог А Т(1-40) О  
Версия формата ВерсФорм А Т(1-5) О Принимает значение: 5.01
Состав и структура документа Документ С   О Состав элемента представлен в таблице 4.2

Таблица 4.2

Состав и структура документа (Документ)

Наименование элемента Сокращенное наименование (код) элемента Признак типа элемента Формат элемента Признак обязательности элемента Дополнительная информация
Код формы отчетности по КНД КНД А Т(=7) ОК Типовой элемент <КНДТип>.
Принимает значение: 1111649
Дата формирования документа ДатаДок А Т(=10) О Типовой элемент <ДатаТип>.
Дата в формате ДД.ММ.ГГГГ
Код налогового органа КодНО А Т(=4) ОК Типовой элемент <СОНОТип>
Сведения о налогоплательщике СвНП С   О Состав элемента представлен в таблице 4.3
Сведения о лице, подписавшем документ Подписант С   О Состав элемента представлен в таблице 4.6
Уведомление о наступлении обстоятельств, влекущих изменение сведений, указанных в свидетельстве о регистрации лица, совершающего операции по переработке этана, или в свидетельстве о регистрации лица, совершающего операции по переработке сжиженных углеводородных газов УвВознОбстИзмЭтан С   О Состав элемента представлен в таблице 4.8

Таблица 4.3

Сведения о налогоплательщике (СвНП)

Наименование элемента Сокращенное наименование (код) элемента Признак типа элемента Формат элемента Признак обязательности элемента Дополнительная информация
Налогоплательщик - организация НПЮЛ С   О Состав элемента представлен в таблице 4.4

Таблица 4.4

Налогоплательщик - организация (НПЮЛ)

Наименование элемента Сокращенное наименование (код) элемента Признак типа элемента Формат элемента Признак обязательности элемента Дополнительная информация
Полное наименование организации НаимОрг А Т(1-1000) О  
ИНН организации ИННЮЛ А Т(=10) О Типовой элемент <ИННЮЛТип>
КПП КПП А Т(=9) О Типовой элемент <КППТип>
Сведения о реорганизованной (ликвидированной) организации СвРеоргЮЛ С   Н Состав элемента представлен в таблице 4.5

Таблица 4.5

Сведения о реорганизованной (ликвидированной) организации (СвРеоргЮЛ)

Наименование элемента Сокращенное наименование (код) элемента Признак типа элемента Формат элемента Признак обязательности элемента Дополнительная информация
Код формы реорганизации (ликвидация) ФормРеорг А Т(=1) ОК Принимает значение:
0 - ликвидация |
1 - преобразование |
2 - слияние|
3 - разделение |
5 - присоединение |
6 - разделение с одновременным присоединением
ИНН реорганизованной организации ИННЮЛ А Т(=10) НУ Типовой элемент <ИННЮЛТип>.
Элемент обязателен при <ФормРеорг> = 1 | 2 | 3 | 5 | 6
КПП реорганизованной организации КПП А Т(=9) НУ Типовой элемент <КППТип>.
Элемент обязателен при <ФормРеорг> = 1 | 2 | 3 | 5 | 6

Таблица 4.6

Сведения о лице, подписавшем документ (Подписант)

Наименование элемента Сокращенное наименование (код) элемента Признак типа элемента Формат элемента Признак обязательности элемента Дополнительная информация
Признак лица, подписавшего документ ПрПодп А Т(=1) ОК Принимает значение:
1 - руководитель организации |
2 - представитель организации
Номер контактного телефона Тлф А Т(1-20) Н  
Фамилия, имя, отчество ФИО С   О Типовой элемент <ФИОТип>.
Состав элемента представлен в таблице 4.11
Сведения о представителе организации СвПред С   НУ Состав элемента представлен в таблице 4.7.
Элемент обязателен при <ПрПодп> = 2

Таблица 4.7

Сведения о представителе организации (СвПред)

Наименование элемента Сокращенное наименование (код) элемента Признак типа элемента Формат элемента Признак обязательности элемента Дополнительная информация
Наименование и реквизиты документа, подтверждающего полномочия представителя организации НаимДок А Т(1-120) О  

Таблица 4.8

Уведомление о наступлении обстоятельств, влекущих изменение сведений, указанных в свидетельстве о регистрации лица, совершающего операции по переработке этана, или в свидетельстве о регистрации лица, совершающего операции по переработке сжиженных углеводородных газов (УвВознОбстИзмЭтан)

Наименование элемента Сокращенное наименование (код) элемента Признак типа элемента Формат элемента Признак обязательности элемента Дополнительная информация
Признак основания подачи уведомления ПрОснУв А Т(=1) ОК Принимает значение:
1 - в соответствии с пунктом 23 статьи 179.8 Налогового кодекса Российской Федерации |
2 - в соответствии с пунктом 23 статьи 179.9 Налогового кодекса Российской Федерации
Налоговый период, когда наступили обстоятельства, влекущие изменение сведений, указанных в свидетельстве о регистрации лица, совершающего операции по переработке этана, или в свидетельстве о регистрации лица, совершающего операции по переработке сжиженных углеводородных газов Период А Т(=2) ОК Принимает значение: 01 - январь|
02 - февраль |
03 - март |
04 - апрель|
05 - май |
06 - июнь |
07 - июль |
08 - август |
09 - сентябрь|
10 - октябрь |
11 - ноябрь |
12-декабрь |
71 - за январь при реорганизации (ликвидации) организации |
72 - за февраль при реорганизации (ликвидации) организации |
73 - за март при реорганизации (ликвидации) организации |
74 - за апрель при реорганизации (ликвидации) организации |
75 - за май при реорганизации (ликвидации) организации |
76 - за июнь при реорганизации (ликвидации) организации |
77 - за июль при реорганизации (ликвидации) организации |
78 - за август при реорганизации (ликвидации) организации |
79 - за сентябрь при реорганизации (ликвидации) организации |
80 - за октябрь при реорганизации (ликвидации) организации |
81 - за ноябрь при реорганизации (ликвидации) организации |
82 - за декабрь при реорганизации (ликвидации) организации
Отчетный год, когда наступили обстоятельства, влекущие изменение сведений, указанных в свидетельстве о регистрации лица, совершающего операции по переработке этана, или в свидетельстве о регистрации лица, совершающего операции по переработке сжиженных углеводородных газов ОтчетГод А   О Типовой элемент <xs:gYear>.
Год в формате ГГГГ
Номер корректировки налоговой декларации по акцизам на этан или сжиженные углеводородные газы НомКорр А N(3) О  
Обстоятельства, влекущие изменение сведений, указанных в свидетельстве о регистрации лица, совершающего операции по переработке этана, или в свидетельстве о регистрации лица, совершающего операции по переработке сжиженных углеводородных газов ОбстИзмСвед С   О Состав элемента представлен в таблице 4.9
Сведения о свидетельстве о регистрации лица, совершающего операции по переработке этана, или свидетельстве о регистрации лица, совершающего операции по переработке сжиженных углеводородных газов СвСвидРег С   О Состав элемента представлен в таблице 4.10

Таблица 4.9

Обстоятельства, влекущие изменение сведений, указанных в свидетельстве о регистрации лица, совершающего операции по переработке этана, или в свидетельстве о регистрации лица, совершающего операции по переработке сжиженных углеводородных газов (ОбстИзмСвед)

Наименование элемента Сокращенное наименование (код) элемента Признак типа элемента Формат элемента Признак обязательности элемента Дополнительная информация
Замена средств измерений для определения количества этана или сжиженных углеводородных газов, направленного на переработку, и (или) изменение мест их размещения, и (или) установка новых средств измерений ОбстЗамСрИзмер А Т(=1) ОК Принимает значение:
0 - нет |
1 - да
Изменение наименования организации ОбстИзмНаимОрг А Т(=1) ОК Принимает значение:
0 - нет |
1 - да
Изменение места нахождения организации ОбстИзмМестоОрг А Т(=1) ОК Принимает значение:
0 - нет |
1 - да
Прекращение права собственности на производственные мощности, указанные в свидетельстве, или права владения (пользования) ими на иных законных основаниях ОбстПрекрПрСобств А Т(=1) ОК Принимает значение:
0 - нет |
1 - да
Возникновение права собственности на производственные мощности, на которых будет осуществляться переработка этана или сжиженных углеводородных газов в товары, являющиеся продукцией нефтехимии, или права владения (пользования) ими на иных законных основаниях ОбстВознПрСобств А Т(=1) ОК Принимает значение:
0 - нет |
1 - да

Таблица 4.10

Сведения о свидетельстве о регистрации лица, совершающего операции по переработке этана, или свидетельстве о регистрации лица, совершающего операции по переработке сжиженных углеводородных газов (СвСвидРег)

Наименование элемента Сокращенное наименование (код) элемента Признак типа элемента Формат элемента Признак обязательности элемента Дополнительная информация
Регистрационный номер свидетельства о регистрации лица, совершающего операции по переработке этана, или свидетельства о регистрации лица, совершающего операции по переработке сжиженных углеводородных газов РегНомер А Т(1-100) О  
Дата выдачи свидетельства о регистрации лица, совершающего операции по переработке этана, или свидетельства о регистрации лица, совершающего операции по переработке сжиженных углеводородных газов ДатаДок А Т(=10) О Типовой элемент <ДатаТип>.
Дата в формате ДД.ММ.ГГГГ
Код налогового органа, выдавшего свидетельство о регистрации лица, совершающего операции по переработке этана, или свидетельство о регистрации лица, совершающего операции по переработке сжиженных углеводородных газов КодНОСвид А Т(=4) ОК Типовой элемент <СОНОТип>

Таблица 4.11

Фамилия, имя, отчество (ФИОТип)

Наименование элемента Сокращенное наименование (кол) элемента Признак типа элемента Формат элемента Признак обязательности элемента Дополнительная информация
Фамилия Фамилия А Т(1-60) О  
Имя Имя А Т(1-60) О  
Отчество Отчество А Т(1-60) Н  

Приложение N 4
к приказу ФНС России
от 23.11.2021 г. N ЕД-7-15/1013@

ПОРЯДОК ПРЕДСТАВЛЕНИЯ УВЕДОМЛЕНИЯ О НАСТУПЛЕНИИ ОБСТОЯТЕЛЬСТВ, ВЛЕКУЩИХ ИЗМЕНЕНИЕ СВЕДЕНИЙ, УКАЗАННЫХ В СВИДЕТЕЛЬСТВЕ О РЕГИСТРАЦИИ ЛИЦА, СОВЕРШАЮЩЕГО ОПЕРАЦИИ ПО ПЕРЕРАБОТКЕ ЭТАНА, ИЛИ В СВИДЕТЕЛЬСТВЕ О РЕГИСТРАЦИИ ЛИЦА, СОВЕРШАЮЩЕГО ОПЕРАЦИИ ПО ПЕРЕРАБОТКЕ СЖИЖЕННЫХ УГЛЕВОДОРОДНЫХ ГАЗОВ

1. Настоящий Порядок определяет общие положения представления уведомления о наступлении обстоятельств, влекущих изменение сведений, указанных в свидетельстве о регистрации лица, совершающего операции по переработке этана, или в свидетельстве о регистрации лица, совершающего операции по переработке сжиженных углеводородных газов, предусмотренных статьей 179.8 и статьей 179.9 Налогового кодекса Российской Федерации (далее - Уведомление).

2. Уведомление представляется в налоговые органы налогоплательщиком (его представителем) одновременно с налоговой декларацией по акцизам на этан или на сжиженные углеводородные газы по форме, утверждаемой в соответствии с Налоговым кодексом Российской Федерации (далее - Декларация), в тот же налоговый орган, что и Декларация, с приложением уточненного перечня производственных мощностей, необходимых для осуществления переработки этана или сжиженных углеводородных газов в целях получения товаров, являющихся продукцией нефтехимии, и средств измерений для определения количества этана или сжиженных углеводородных газов, направленных на переработку, по форме согласно приложению к заявлению о выдаче свидетельства о регистрации лица, совершающего операции по переработке этана, или к заявлению о выдаче свидетельства о регистрации лица, совершающего операции по переработке сжиженных углеводородных газов (приложение к Административному регламенту по предоставлению Федеральной налоговой службой государственной услуги по выдаче свидетельства о регистрации лица, совершающего операции по переработке этана, утверждаемому приказом ФНС России, или приложение к Административному регламенту по предоставлению Федеральной налоговой службой государственной услуги по выдаче свидетельства о регистрации лица, совершающего операции по переработке сжиженных углеводородных газов, утверждаемому приказом ФНС России).

3. Уведомление представляется на бумажном носителе по утвержденной настоящим приказом форме или в электронной форме.

4. Представление Уведомления в электронной форме осуществляется по утвержденному настоящим приказом формату в порядке, утвержденном приказом ФНС России от 16.07.2020 N ЕД-7-2/448@ "Об утверждении Порядка направления и получения документов, предусмотренных Налоговым кодексом Российской Федерации и используемых налоговыми органами при реализации своих полномочий в отношениях, регулируемых законодательством о налогах и сборах, а также представления документов по требованию налогового органа в электронной форме по телекоммуникационным каналам связи" (зарегистрирован Министерством юстиции Российской Федерации 19.08.2020, регистрационный номер 59335).