Приказ ФНС РФ от 01.12.2021 N ЕД-7-3/1045@

"Об утверждении формы и формата представления расчета суммы утилизационного сбора в отношении самоходных машин и (или) прицепов к ним в электронной форме"
Редакция от 01.12.2021 — Действует с 22.03.2022

Зарегистрировано в Минюсте России 11 марта 2022 г. N 67687


ФЕДЕРАЛЬНАЯ НАЛОГОВАЯ СЛУЖБА

ПРИКАЗ
от 1 декабря 2021 г. N ЕД-7-3/1045@

ОБ УТВЕРЖДЕНИИ ФОРМЫ И ФОРМАТА ПРЕДСТАВЛЕНИЯ РАСЧЕТА СУММЫ УТИЛИЗАЦИОННОГО СБОРА В ОТНОШЕНИИ САМОХОДНЫХ МАШИН И (ИЛИ) ПРИЦЕПОВ К НИМ В ЭЛЕКТРОННОЙ ФОРМЕ

В соответствии с абзацами третьим и четвертым пункта 3 статьи 24.1 Федерального закона от 24.06.1998 N 89-ФЗ "Об отходах производства и потребления" (Собрание законодательства Российской Федерации, 1998, N 26, ст. 3009; 2020, N 15, ст. 2240), подпунктом "а" пункта 18 и пунктом 19 Правил взимания, исчисления, уплаты и взыскания утилизационного сбора в отношении самоходных машин и (или) прицепов к ним, а также возврата и зачета излишне уплаченных или излишне взысканных сумм этого сбора, утвержденных постановлением Правительства Российской Федерации от 06.02.2016 N 81 "Об утилизационном сборе в отношении самоходных машин и (или) прицепов к ним и о внесении изменений в некоторые акты Правительства Российской Федерации" (Собрание законодательства Российской Федерации, 2016, N 7, ст. 991; 2020, N 40, ст. 6253), в целях реализации положений статьи 9 Федерального закона от 01.04.2020 N 69-ФЗ "О защите и поощрении капиталовложений в Российской Федерации" (Собрание законодательства Российской Федерации, 2020, N 14, ст. 1999) приказываю:

1. Утвердить:

форму расчета суммы утилизационного сбора в отношении самоходных машин и (или) прицепов к ним согласно приложению N 1 к настоящему приказу;

формат представления расчета суммы утилизационного сбора в отношении самоходных машин и (или) прицепов к ним в электронной форме согласно приложению N 2 к настоящему приказу.

2. Признать утратившим силу приказ Федеральной налоговой службы от 24.10.2016 N ММВ-7-3/578@ "Об утверждении формы и формата представления расчета суммы утилизационного сбора в отношении самоходных машин и (или) прицепов к ним в электронной форме" (зарегистрирован Министерством юстиции Российской Федерации 10.11.2016, регистрационный номер 44285).

3. Контроль за исполнением настоящего приказа возложить на заместителя руководителя Федеральной налоговой службы, координирующего вопросы методологического и организационного обеспечения работы налоговых органов по вопросам исчисления в соответствующий бюджет налогов и сборов, иных обязательных платежей (за исключением транспортного налога, налога на имущество организаций, налога на имущество физических лиц, земельного налога, налога на доходы физических лиц).

Руководитель
Федеральной налоговой службы
Д.В. ЕГОРОВ

Приложение N 1
к приказу ФНС России
от 01.12.2021 г. N ЕД-7-3/1045@

                              ИНН                  
                                                                             
        1600   3019         КПП                   Стр. 0 0 1  

Форма по КНД 1151101

РАСЧЕТ СУММЫ УТИЛИЗАЦИОННОГО СБОРА В ОТНОШЕНИИ САМОХОДНЫХ МАШИН И (ИЛИ) ПРИЦЕПОВ К НИМ

Номер корректировки <1>       Признак плательщика 1 - крупнейший производитель
                                            2 - иной производитель
                                                                               
Квартал составления расчета (код <2>)   Отчетный год <2>       Дата составления расчета <3>   .     .            
                                                                               
Представляется в налоговый орган (код)       по месту нахождения (учета) (код <4>)                  
                                                                               
                                                                             
                                                                               
                                                                             
                                                                               
                                                                             
                                                                               
                                                                             
(плательщик сбора)
Номер контактного телефона                                                          
На       страницах с приложением подтверждающих документов или их копий на     листах
                                                                                 
  Достоверность и полноту сведений, указанных в настоящем расчете, подтверждаю:     Заполняется работником налогового органа  
                                            Сведения о представлении расчета  
  1 - плательщик сбора                                            
    2 - представитель плательщика сбора     Данный расчет представлен (код)              
                                                                                   
                                                                                 
                                                                                   
                                          на     страницах  
                                                                                   
                                                                                 
(фамилия, имя, отчество <5> полностью)     с приложением подтверждающих документов  
                                                                                   
                                          или их копий на     листах  
                                                                                   
                                                                                 
                                                                                   
                                          Дата представления расчета   .     .              
                                                                                   
                                                                                 
                                                                                   
                                                                                 
(наименование организации - представителя плательщика сбора)                                            
                                                                                   
Подпись         Дата     .     .                                                    
                                                                                   
Наименование и реквизиты документа, подтверждающего полномочия представителя плательщика сбора                                            
                                                                                   
                                                                                 
                                            Фамилия, И.О. <5>     Подпись  
                                                                                 

<1> 0 - первичный документ 1, 2, 3 и так далее - уточненный документ. Для уточненного документа значение должно быть на 1 больше ранее принятого налоговым органом документа, при этом каждый корректирующий Расчет должен содержать данные Раздела 1 "Сумма утилизационного сбора, подлежащая уплате в бюджет", Раздела 2 "Сведения о соглашении о защите и поощрении капиталовложений" и Раздела 3 "Расчет суммы утилизационного сбора" всех ранее представленных Расчетов, относящихся к одной дате составления (Признак плательщика - 2) или одному кварталу отчетного года составления Расчета (Признак плательщика -1).

<2> Указывается при "Признак плательщика -1".

Код квартала составления расчета принимает значения: "21 - первый квартал", "22 - второй квартал", "23 - третий квартал", "24 - четвертый квартал".

<3> Указывается при "Признак плательщика - 2"

<4> Принимает значение;

112 - по месту жительства физического лица, не являющегося индивидуальным предпринимателем;

120 - по месту жительства индивидуального предпринимателя;

210 - по месту нахождения российской организации;

222 - по месту учета обособленного подразделения (если производство самоходных машин и (или) прицепов к ним осуществляется обособленным подразделением, то Расчет представляется в налоговый орган по месту учета обособленного подразделения);

331 - по месту осуществления деятельности иностранной организации через отделение иностранной организации

<5> Отчество указывается при наличии (относится ко всем листам документа).

                                                                           
                                                       
                                                                             
        1600   3026                                                    

Сведения о физическом лице, не являющемся индивидуальным предпринимателем <1>

Фамилия   И.   О.  

Сведения о документе, удостоверяющем личность:

Код вида документа <2>                                                          
                                                                               
Серия и номер                                                          
                                                                               
Кем выдан                                                        
                                                                               
                                                         
                                                                               
Дата выдачи     .     .                                                

<1> Не заполняется, если указан ИНН.

<2> 21 - паспорт гражданина Российской Федерации;

03 - свидетельство о рождении;

07 - военный билет;

08 - временное удостоверение, выданное взамен военного билета;

10 - паспорт иностранного гражданина;

11 - свидетельство о рассмотрении ходатайства о признании лица беженцем на территории Российской Федерации по существу;

12 - вид на жительство в Российской Федерации;

13 - удостоверение беженца;

14 - временное удостоверение личности гражданина Российской Федерации;

15 - разрешение на временное проживание в Российской Федерации;

18 - свидетельство о предоставлении временного убежища на территории Российской Федерации;

23 - свидетельство о рождении, выданное уполномоченным органом иностранного государства;

24 - удостоверение личности военнослужащего Российской Федерации;

91 - иные документы.

                                                                           
                              ИНН                  
                                                                             
        1600   3033         КПП                   Стр.        

Раздел 1. Сумма утилизационного сбора, подлежащая уплате в бюджет

Показатели Код строки Значения показателей
                                                                           
Код бюджетной классификации 010                                      
                                                                           
Код по ОКТМО 020                                      
                                                                           
Общая сумма утилизационного сбора, подлежащая уплате в бюджет <1> (в рублях) 030                                      
                                             

<1> При формировании строки 030 учитываются значения строк 140 Раздела 3, которые больше или равны "0". При отрицательных значениях строки 140 Раздела 3 - указывается "0".

                                                                           
                              ИНН                  
                                                                             
        1600   3040         КПП                   Стр.        

Раздел 2 <1>. Сведения о соглашении о защите и поощрении капиталовложений (далее - СЗПК) <2>

Показатели Код строки Значения показателей
                                                                           
Признак СЗПК 033 1 - является стороной СЗПК
                            2 - не является стороной СЗПК
Дата соглашения 035   .     .                                      
                                                                           
Номер соглашения 037                                                

Раздел 3. Расчет суммы утилизационного сбора

Заводской номер самоходной машины (прицепа) 040                                                
                                                                           
Дата изготовления самоходной машины (прицепа) <3> 050     .     .                                      
                                                       
Идентификационный код <4> 060                                                
                                                       
Рабочий объем двигателя (куб. см) 070                                                
                                                                           
Мощность силовой установки (л.с.) 080                                                
                                                                           
Масса (тонн) 090       .                                        
                                                                           
Сумма утилизационного сбора, уплаченная за базовую самоходную машину (прицеп) <5> (в рублях) 100                                                
                                                       
Базовая ставка (в рублях) 110                                                
                                                                           
Коэффициент 120     .                                            
                                                                           
Сумма утилизационного сбора (в рублях)
(стр. 110 x стр. 120)
130                                                  
                                                       
Сумма утилизационного сбора, подлежащая уплате (в рублях) (стр. 130 - стр. 100) 140                                                  
                                                       
Серия, номер паспорта 150                                                  
                                                                           
Дата выдачи паспорта 160     .     .                                      

<1> Заполняется необходимое количество данных страниц.

<2> Указываются сведения на основании Федерального закона от 01.04.2020 N 69-ФЗ "О защите и поощрении капиталовложений в Российской Федерации"

<3> Дата изготовления, указанная в паспорте самоходной машины (прицепа).

<4> Идентификационные коды самоходных машин (прицепов) указываются в соответствии с перечнем видов и категорий самоходных машин и прицепов к ним, в отношении которых уплачивается утилизационный сбор, а также размеров утилизационного сбора, утвержденным постановлением Правительства Российской Федерации от 06.02.2016 г. N 81 "Об утилизационном сборе в отношении самоходных машин и (или) прицепов к ним и о внесении изменений в некоторые акты Правительства Российской Федерации".

<5> В случае, если машина (прицеп) изготовлена без использования базовой машины, в отношении которой был уплачен утилизационный сбор, в строке 100 указывается "0".

                                                                           

Приложение N 2
к приказу ФНС России
от 01.12.2021 N ЕД-7-3/1045@

ФОРМАТ ПРЕДСТАВЛЕНИЯ РАСЧЕТА СУММЫ УТИЛИЗАЦИОННОГО СБОРА В ОТНОШЕНИИ САМОХОДНЫХ МАШИН И (ИЛИ) ПРИЦЕПОВ К НИМ В ЭЛЕКТРОННОЙ ФОРМЕ

I. ОБЩИЕ СВЕДЕНИЯ

1. Настоящий формат описывает требования к XML файлам (далее - файл обмена) передачи в электронной форме расчета суммы утилизационного сбора в отношении самоходных машин и (или) прицепов к ним в налоговые органы.

2. Номер версии настоящего формата 5.02, часть CLX.

II. ОПИСАНИЕ ФАЙЛА ОБМЕНА

3. Имя файла обмена должно иметь следующий вид:

R_T_A_K_O_GGGGMMDD_N, где:

R_T - префикс, принимающий значение NO_UTILSBSMP;

A_K - идентификатор получателя информации, где: A - идентификатор получателя, которому направляется файл обмена, K - идентификатор конечного получателя, для которого предназначена информация из данного файла обмена. Передача файла от отправителя к конечному получателю (K) может осуществляться в несколько этапов через другие налоговые органы, осуществляющие передачу файла на промежуточных этапах, которые обозначаются идентификатором A. В случае передачи файла от отправителя к конечному получателю при отсутствии налоговых органов, осуществляющих передачу на промежуточных этапах, значения идентификаторов A и K совпадают. Каждый из идентификаторов (A и K) имеет вид для налоговых органов - четырехразрядный код налогового органа;

O - идентификатор отправителя информации, имеет вид:

для организаций - девятнадцатиразрядный код (идентификационный номер налогоплательщика (далее - ИНН) и код причины постановки на учет (далее - КПП) организации (обособленного подразделения);

для физических лиц - двенадцатиразрядный код (ИНН физического лица, при наличии. При отсутствии ИНН - последовательность из двенадцати нулей).

GGGG - год формирования передаваемого файла, MM - месяц, DD - день;

N - идентификационный номер файла. (Длина - от 1 до 36 знаков. Идентификационный номер файла должен обеспечивать уникальность файла).

Расширение имени файла - xml. Расширение имени файла может указываться как строчными, так и прописными буквами.

Параметры первой строки файла обмена

Первая строка XML файла должна иметь следующий вид:

<?xml version ="1.0" encoding ="windows-1251"?>

Имя файла, содержащего XML схему файла обмена, должно иметь следующий вид:

NO_UTILSBSMP_1_160_00_05_02_xx, где xx - номер версии схемы.

Расширение имени файла - xsd.

XML схема файла обмена приводится отдельным файлом и размещается на сайте Федеральной налоговой службы.

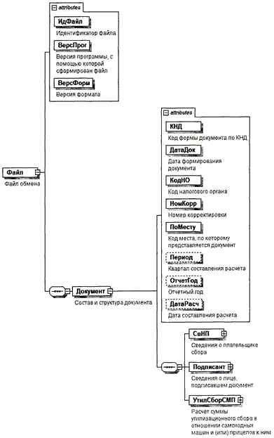
4. Логическая модель файла обмена представлена в виде диаграммы структуры файла обмена на рисунке 1 настоящего формата. Элементами логической модели файла обмена являются элементы и атрибуты XML файла. Перечень структурных элементов логической модели файла обмена и сведения о них приведены в таблицах 4.1 - 4.14 настоящего формата.

Для каждого структурного элемента логической модели файла обмена приводятся следующие сведения:

наименование элемента. Приводится полное наименование элемента. В строке таблицы могут быть описаны несколько элементов, наименования которых разделены символом "|". Такая форма записи применяется при наличии в файле обмена только одного элемента из описанных в этой строке;

сокращенное наименование (код) элемента. Приводится сокращенное наименование элемента. Синтаксис сокращенного наименования должен удовлетворять спецификации XML;

признак типа элемента. Может принимать следующие значения: "С" - сложный элемент логической модели (содержит вложенные элементы), "П" - простой элемент логической модели, реализованный в виде элемента XML файла, "А" - простой элемент логической модели, реализованный в виде атрибута элемента XML файла. Простой элемент логической модели не содержит вложенные элементы;

формат элемента. Формат элемента представляется следующими условными обозначениями: T - символьная строка; N - числовое значение (целое или дробное).

Формат символьной строки указывается в виде T(n-k) или T(=k), где: n - минимальное количество знаков, k - максимальное количество знаков, символ "-" - разделитель, символ "=" означает фиксированное количество знаков в строке. В случае, если минимальное количество знаков равно 0, формат имеет вид T(0-k). В случае, если максимальное количество знаков не ограничено, формат имеет вид T(n-).

Формат числового значения указывается в виде N(m.k), где: m - максимальное количество знаков в числе, включая целую и дробную часть числа без разделяющей десятичной точки и знака (для отрицательного числа), k - максимальное число знаков дробной части числа. Если число знаков дробной части числа равно 0 (то есть число целое), то формат числового значения имеет вид N(m).

Для простых элементов, являющихся базовыми в XML, например, элемент с типом "date", поле "Формат элемента" не заполняется. Для таких элементов в поле "Дополнительная информация" указывается тип базового элемента;

признак обязательности элемента определяет обязательность наличия элемента (совокупности наименования элемента и его значения) в файле обмена. Признак обязательности элемента может принимать следующие значения: "О" - наличие элемента в файле обмена обязательно; "Н" - наличие элемента в файле обмена необязательно, то есть элемент может отсутствовать. Если элемент принимает ограниченный перечень значений (по классификатору, кодовому словарю и тому подобному), то признак обязательности элемента дополняется символом "К". Например, "ОК". В случае, если количество реализаций элемента может быть более одной, то признак обязательности элемента дополняется символом "М". Например, "НМ", "ОКМ".

К вышеперечисленным признакам обязательности элемента может добавляться значение "У" в случае описания в XML схеме условий, предъявляемых к элементу в файле обмена, описанных в графе "Дополнительная информация". Например, "НУ", "ОКУ";

дополнительная информация содержит, при необходимости, требования к элементу файла обмена, не указанные ранее. Для сложных элементов указывается ссылка на таблицу, в которой описывается состав данного элемента. Для элементов, принимающих ограниченный перечень значений из классификатора (кодового словаря и тому подобного), указывается соответствующее наименование классификатора (кодового словаря и тому подобного) или приводится перечень возможных значений. Для классификатора (кодового словаря и тому подобного) может указываться ссылка на его местонахождение. Для элементов, использующих пользовательский тип данных, указывается наименование типового элемента.

Рисунок 1. Диаграмма структуры файла обмена

Таблица 4.1

Файл обмена (Файл)

Наименование элемента Сокращенное наименование (код) элемента Признак типа элемента Формат элемента Признак обязательности элемента Дополнительная информация
Идентификатор файла ИдФайл А T(1-255) ОУ Содержит (повторяет) имя сформированного файла (без расширения)
Версия программы, с помощью которой сформирован файл ВерсПрог А T(1-40) О  
Версия формата ВерсФорм А T(1-5) О Принимает значение: 5.02
Состав и структура документа Документ С   О Состав элемента представлен в таблице 4.2

Таблица 4.2

Состав и структура документа (Документ)

Наименование элемента Сокращенное наименование (код) элемента Признак типа элемента Формат элемента Признак обязательности элемента Дополнительная информация
Код формы документа по КНД КНД А T(=7) ОК Типовой элемент <КНДТип>.
Принимает значение: 1151101
Дата формирования документа ДатаДок А T(=10) О Типовой элемент <ДатаТип>.
Дата в формате ДД.ММ.ГГГГ
Код налогового органа КодНО А T(=4) ОК Типовой элемент <СОНОТип>
Номер корректировки НомКорр А N(3) О Принимает значение:
0 - первичный документ,
1, 2, 3 и так далее - уточненный документ.
Для уточненного документа значение должно быть на 1 больше ранее принятого налоговым органом документа
Код места, по которому представляется документ ПоМесту А T(=3) ОК Принимает значение:
112 - по месту жительства физического лица, не являющегося индивидуальным предпринимателем |
120 - по месту жительства индивидуального предпринимателя |
210 - по месту нахождения российской организации |
222 - по месту учета обособленного подразделения |
331 - по месту осуществления деятельности иностранной организации через отделение иностранной организации
Квартал составления расчета Период А T(=2) НКУ Принимает значение:
21 - первый квартал |
22 - второй квартал |
23 - третий квартал |
24 - четвертый квартал.
Элемент обязателен и применяется только при <ПризПлат>=1 (из таблицы 4.3)
Отчетный год ОтчетГод А   НУ Типовой элемент <xs:gYear>.
Год в формате ГГГГ.
Элемент обязателен и применяется только при <ПризПлат>=1 (из таблицы 4.3)
Дата составления расчета ДатаРасч А T(=10) НУ Типовой элемент <ДатаТип>.
Дата в формате ДД.ММ.ГГГГ.
Элемент обязателен и применяется только при <ПризПлат>=2 (из таблицы 4.3)
Сведения о плательщике сбора СвНП С   О Состав элемента представлен в таблице 4.3
Сведения о лице, подписавшем документ Подписант С   О Состав элемента представлен в таблице 4.8
Расчет суммы утилизационного сбора в отношении самоходных машин и (или) прицепов к ним УтилСборСМП С   О Состав элемента представлен в таблице 4.10

Таблица 4.3

Сведения о плательщике сбора (СвНП)

Наименование элемента Сокращенное наименование (код) элемента Признак типа элемента Формат элемента Признак обязательности элемента Дополнительная информация
Признак плательщика ПризПлат А T(=1) ОК Принимает значение:
1 - крупнейший производитель |
2 - иной производитель
Номер контактного телефона Тлф А T(1-20) Н  
Плательщик сбора - организация | НПЮЛ С   О Состав элемента представлен в таблице 4.4
Плательщик сбора - физическое лицо НПФЛ С   О Состав элемента представлен в таблице 4.5

Таблица 4.4

Плательщик сбора - организация (НПЮЛ)

Наименование элемента Сокращенное наименование (код) элемента Признак типа элемента Формат элемента Признак обязательности элемента Дополнительная информация
Наименование организации НаимОрг А T(1-1000) О  
ИНН организации ИННЮЛ А T(=10) О Типовой элемент <ИННЮЛТип>
КПП организации КПП А T(=9) О Типовой элемент <КППТип>

Таблица 4.5

Плательщик сбора - физическое лицо (НПФЛ)

Наименование элемента Сокращенное наименование (код) элемента Признак типа элемента Формат элемента Признак обязательности элемента Дополнительная информация
Фамилия, имя, отчество физического лица ФИО С   О Типовой элемент <ФИОТип>.
Состав элемента представлен в таблице 4.14
ИНН физического лица | ИННФЛ П T(=12) О Типовой элемент <ИННФЛТип>
Сведения о физическом лице, не являющемся индивидуальным предпринимателем СведФЛ С   О Состав элемента представлен в таблице 4.6

Таблица 4.6

Сведения о физическом лице, не являющемся индивидуальным предпринимателем (СведФЛ)

Наименование элемента Сокращенное наименование (код) элемента Признак типа элемента Формат элемента Признак обязательности элемента Дополнительная информация
Сведения о документе, удостоверяющем личность УдЛичнФЛ С   О Состав элемента представлен в таблице 4.7

Таблица 4.7

Сведения о документе, удостоверяющем личность (УдЛичнФЛ)

Наименование элемента Сокращенное наименование (код) элемента Признак типа элемента Формат элемента Признак обязательности элемента Дополнительная информация
Код вида документа КодВидДок А T(=2) ОК Принимает значение:
21 - паспорт гражданина Российской Федерации |
03 - свидетельство о рождении |
07 - военный билет |
08 - временное удостоверение, выданное взамен военного билета |
10 - паспорт иностранного гражданина |
11 - свидетельство о рассмотрении ходатайства о признании лица беженцем на территории Российской Федерации по существу |
12 - вид на жительство в Российской Федерации |
13 - удостоверение беженца |
14 - временное удостоверение личности гражданина Российской Федерации |
15 - разрешение на временное проживание в Российской Федерации |
18 - свидетельство о предоставлении временного убежища на территории Российской Федерации |
23 - свидетельство о рождении, выданное уполномоченным органом иностранного государства |
24 - удостоверение личности военнослужащего Российской Федерации |
91 - иные документы
Серия и номер СерНомДок А T(1-25) О  
Кем выдан ВыдДок А T(1-255) О  
Дата выдачи ДатаДок А T(=10) О Типовой элемент <ДатаТип>.
Дата в формате ДД.ММ.ГГГГ

Таблица 4.8

Сведения о лице, подписавшем документ (Подписант)

Наименование элемента Сокращенное наименование (код) элемента Признак типа элемента Формат элемента Признак обязательности элемента Дополнительная информация
Признак лица, подписавшего документ ПрПодп А T(=1) ОК Принимает значение:
1 - плательщик сбора |
2 - представитель плательщика сбора
Фамилия, имя, отчество ФИО С   НУ Типовой элемент <ФИОТип>.
Состав элемента представлен в таблице 4.14.
Элемент обязателен при выполнении одного из условий:
- <ПрПодп>=2 |
- <ПрПодп>=1 и наличие <НПЮЛ>
Сведения о представителе плательщика сбора СвПред С   НУ Состав элемента представлен в таблице 4.9.
Элемент обязателен при <ПрПодп>=2

Таблица 4.9

Сведения о представителе плательщика сбора (СвПред)

Наименование элемента Сокращенное наименование (код) элемента Признак типа элемента Формат элемента Признак обязательности элемента Дополнительная информация
Наименование и реквизиты документа, подтверждающего полномочия представителя плательщика сбора НаимДок А T(1-120) О  
Наименование организации - представителя плательщика сбора НаимОрг А T(1-1000) Н  

Таблица 4.10

Расчет суммы утилизационного сбора в отношении самоходных машин и (или) прицепов к ним (УтилСборСМП)

Наименование элемента Сокращенное наименование (код) элемента Признак типа элемента Формат элемента Признак обязательности элемента Дополнительная информация
Сумма утилизационного сбора, подлежащая уплате в бюджет СумСборУпл С   О Состав элемента представлен в таблице 4.11
Сведения о соглашении о защите и поощрении капиталовложений (далее - СЗПК) СведСЗПК С   ОМ Состав элемента представлен в таблице 4.12

Таблица 4.11

Сумма утилизационного сбора, подлежащая уплате в бюджет (СумСборУпл)

Наименование элемента Сокращенное наименование (код) элемента Признак типа элемента Формат элемента Признак обязательности элемента Дополнительная информация
Код бюджетной классификации КБК А T(=20) ОК Типовой элемент <КБКТип>
Код по ОКТМО ОКТМО А T(=8) |
T(=11)
ОК Типовой элемент <ОКТМОТип>.
Принимает значение в соответствии с Общероссийским классификатором территорий муниципальных образований
Общая сумма утилизационного сбора, подлежащая уплате в бюджет (в рублях) СборПУОбщ А N(12) О Принимает значение, равное сумме значений всех <СборПУ> из множественной таблицы 4.13.
Значение элемента больше или равно 0

Таблица 4.12

Сведения о соглашении о защите и поощрении капиталовложений (далее - СЗПК) (СведСЗПК)

Наименование элемента Сокращенное наименование (код) элемента Признак типа элемента Формат элемента Признак обязательности элемента Дополнительная информация
Признак СЗПК ПрСЗПК А T(=1) ОК Принимает значение:
1 - является стороной СЗПК |
2 - не является стороной СЗПК
Дата соглашения ДатаСог А T(=10) НУ Типовой элемент <ДатаТип>.
Дата в формате ДД.ММ.ГГГГ.
Элемент является обязательным при значении элемента <ПрСЗПК>=1 и должен отсутствовать при значении элемента <ПрСЗПК>=2
Номер соглашения НомерСог А T(1-20) НУ Элемент является обязательным при значении элемента <ПрСЗПК>=1 и должен отсутствовать при значении элемента <ПрСЗПК>=2
Расчет суммы утилизационного сбора РасчСбор С   ОМ Состав элемента представлен в таблице 4.13

Таблица 4.13

Расчет суммы утилизационного сбора (РасчСбор)

Наименование элемента Сокращенное наименование (код) элемента Признак типа элемента Формат элемента Признак обязательности элемента Дополнительная информация
Заводской номер самоходной машины (прицепа) НомЗаводМП А T(1-25) О  
Дата изготовления самоходной машины (прицепа) ДатаВыпМП А T(=10) О Типовой элемент <ДатаТип>.
Дата в формате ДД.ММ.ГГГГ
Идентификационный код ИдКод А T(=3) ОК Принимает значение в соответствии с Перечнем видов и категорий самоходных машин и прицепов к ним, в отношении которых уплачивается утилизационный сбор, а также размеров утилизационного сбора, утвержденным постановлением Правительства Российской Федерации от 06.02.2016 N 81 "Об утилизационном сборе в отношении самоходных машин и (или) прицепов к ним и о внесении изменений в некоторые акты Правительства Российской Федерации" (далее - постановление Правительства Российской Федерации от 06.02.2016 N 81), а именно:
A01 | A02 | A03 | A04 | B01 | B02 | B03 | B04 | B05 | C01 | C02 | C03 | D01 | D02 | D03 | D04 | E01 | E02 | E03 | F01 | F02 | F03 | F04 | F05 | F06 | F07 | G01 | G02 | G03 | G04 | G05 | G06 | G07 | H01 | H02 | I01 | I02 | I03 | J01 | J02 | J03 | J04 | J05 | J06 | J07 | J08 | J09 | K01 | K02 | L01 | L02 | M01 | M02 | M03 | M04 | M05 | M06 | M07 | M08 | M09 | M10 | N 01 | N 02 | N 03 | O01 | O02 | O03 | O04 | O05 | O06 | P01 | P02 | P03 | Q01 | Q02 | Q03 | Q04 | R01 | R02 | R03
Рабочий объем двигателя (куб. см) ОбъемДвиг А N(6) Н  
Мощность силовой установки (л.с.) МощнСилУст А N(4) Н  
Масса (тонн) Масса А N(7.3) Н  
Сумма утилизационного сбора, уплаченная за базовую самоходную машину (прицеп) (в рублях) СборБМП А N(10) О  
Базовая ставка (в рублях) БазСтав А N(6) О Принимает значение в соответствии с постановлением Правительства Российской Федерации от 06.02.2016 N 81
Коэффициент Коэф А N(4.2) О Принимает значение в соответствии с постановлением Правительства Российской Федерации от 06.02.2016 N 81
Сумма утилизационного сбора (в рублях) Сбор А N(10) ОУ Принимает значение, равное произведению значений элементов <БазСтав> и <Коэф>
Сумма утилизационного сбора, подлежащая уплате (в рублях) СборПУ А N(10) ОУ Принимает значение, равное разности значений элементов <Сбор> и <СборБМП>
Серия, номер паспорта СерНомПасп А T(=9) |
T(=15)
О Значение элемента:
- имеет вид ССпНННННН, где:
СС - серия паспорта (2 знака),
п - пробел (1 знак),
НННННН - номер паспорта (6 знаков) |
- принимает значение в соответствии с решением Коллегии Евразийской экономической комиссии от 22.09.2015 N 122 "Об утверждении Порядка функционирования систем электронных паспортов транспортных средств (электронных паспортов шасси транспортных средств) и электронных паспортов самоходных машин и других видов техники"
Дата выдачи паспорта ДатаПасп А T(=10) О Типовой элемент <ДатаТип>.
Дата в формате ДД.ММ.ГГГГ

Таблица 4.14

Фамилия, имя, отчество (ФИОТип)

Наименование элемента Сокращенное наименование (код) элемента Признак типа элемента Формат элемента Признак обязательности элемента Дополнительная информация
Фамилия Фамилия А T(1-60) О  
Имя Имя А T(1-60) О  
Отчество Отчество А T(1-60) Н