Приказ ФНС РФ от 01.03.2022 N ЕД-7-15/173@

"Об утверждении форм и форматов представления в электронной форме реестров документов, предусмотренных подпунктами 1, 2, 3, 4, 5, 7 пункта 19 и подпунктами 4, 5, 6, 7 пункта 29 статьи 201 Налогового кодекса Российской Федерации, порядков их заполнения и порядка их представления в налоговые органы"
Редакция от 01.03.2022 — Действует с 01.06.2022

Зарегистрировано в Минюсте России 11 апреля 2022 г. N 68156


ФЕДЕРАЛЬНАЯ НАЛОГОВАЯ СЛУЖБА

ПРИКАЗ
от 1 марта 2022 г. N ЕД-7-15/173@

ОБ УТВЕРЖДЕНИИ ФОРМ И ФОРМАТОВ ПРЕДСТАВЛЕНИЯ В ЭЛЕКТРОННОЙ ФОРМЕ РЕЕСТРОВ ДОКУМЕНТОВ, ПРЕДУСМОТРЕННЫХ ПОДПУНКТАМИ 1, 2, 3, 4, 5, 7 ПУНКТА 19 И ПОДПУНКТАМИ 4, 5, 6, 7 ПУНКТА 29 СТАТЬИ 201 НАЛОГОВОГО КОДЕКСА РОССИЙСКОЙ ФЕДЕРАЦИИ, ПОРЯДКОВ ИХ ЗАПОЛНЕНИЯ И ПОРЯДКА ИХ ПРЕДСТАВЛЕНИЯ В НАЛОГОВЫЕ ОРГАНЫ

В соответствии с пунктом 4 статьи 31 части первой Налогового кодекса Российской Федерации (Собрание законодательства Российской Федерации, 1998, N 31, ст. 3824; 2021, N 1, ст. 9), подпунктами 1, 2, 3, 4, 5, 7 пункта 19 и подпунктами 4, 5, 6, 7 пункта 29 статьи 201 части второй Налогового кодекса Российской Федерации (Собрание законодательства Российской Федерации, 2000, N 32, ст. 3340; 2021, N 49, ст. 8146), а также на основании пункта 1 Положения о Федеральной налоговой службе, утвержденного постановлением Правительства Российской Федерации от 30.09.2004 N 506 "Об утверждении Положения о Федеральной налоговой службе" (Собрание законодательства Российской Федерации, 2004, N 40, ст. 3961; 2021, N 34, ст. 6206), в целях приведения форм документов, предусмотренных Налоговым кодексом Российской Федерации и используемых налоговыми органами при реализации своих полномочий в отношениях, регулируемых законодательством о налогах и сборах, в соответствие с изменениями законодательства Российской Федерации, в связи с принятием Федерального закона от 02.07.2021 N 305-ФЗ "О внесении изменений в части первую и вторую Налогового кодекса Российской Федерации и отдельные законодательные акты Российской Федерации" (Собрание законодательства Российской Федерации, 2021, N 27, ст. 5133) и Федерального закона от 29.11.2021 N 382-ФЗ "О внесении изменений в часть вторую Налогового кодекса Российской Федерации" (Собрание законодательства Российской Федерации, 2021, N 49, ст. 8146) приказываю:

1. Утвердить:

1.1. Форму реестров документов, предусмотренных подпунктами 1, 2, 3, 4, 5, 7 пункта 19 статьи 201 Налогового кодекса Российской Федерации, согласно приложению N 1 к настоящему приказу;

1.2. Форму реестров документов, предусмотренных подпунктами 4, 5, 6, 7 пункта 29 статьи 201 Налогового кодекса Российской Федерации, согласно приложению N 2 к настоящему приказу;

1.3. Порядок заполнения реестров документов, предусмотренных подпунктами 1, 2, 3, 4, 5, 7 пункта 19 статьи 201 Налогового кодекса Российской Федерации, согласно приложению N 3 к настоящему приказу;

1.4. Порядок заполнения реестров документов, предусмотренных подпунктами 4, 5, 6, 7 пункта 29 статьи 201 Налогового кодекса Российской Федерации, согласно приложению N 4 к настоящему приказу;

1.5. Формат представления реестров документов, предусмотренных подпунктами 1, 2, 3, 4, 5, 7 пункта 19 статьи 201 Налогового кодекса Российской Федерации, в электронной форме согласно приложению N 5 к настоящему приказу;

1.6. Формат представления реестров документов, предусмотренных подпунктами 4, 5, 6, 7 пункта 29 статьи 201 Налогового кодекса Российской Федерации, в электронной форме согласно приложению N 6 к настоящему приказу;

1.7. Порядок представления реестров документов, предусмотренных подпунктами 1, 2, 3, 4, 5, 7 пункта 19, подпунктами 4, 5, 6, 7 пункта 29 статьи 201 Налогового кодекса Российской Федерации, согласно приложению N 7 к настоящему приказу.

2. Признать утратившим силу приказ ФНС России от 26.04.2021 N ЕД-7-15/419@ "Об утверждении форм и форматов представления в электронной форме реестров документов, предусмотренных подпунктами 1, 2, 3, 4, 5 пункта 19, подпунктами 4, 5, 6, 7 пункта 29 статьи 201 Налогового кодекса Российской Федерации, порядка их заполнения и представления в налоговые органы и внесении изменений в приказ федеральной налоговой службы от 10.02.2017 N ММВ-7-3/178@" (зарегистрирован Министерством юстиции Российской Федерации 15.09.2021, регистрационный N 65012).

3. Установить, что настоящий приказ вступает в силу по истечении одного месяца со дня его официального опубликования, но не ранее 1-го числа очередного налогового периода по акцизам.

4. Контроль за исполнением настоящего приказа возложить на заместителя руководителя Федеральной налоговой службы, координирующего вопросы налогового контроля в форме камеральных проверок.

Руководитель
Федеральной налоговой службы
Д.В. ЕГОРОВ

Приложение N 1
к приказу ФНС России
от 01.03.2022 г. N ЕД-7-15/173@

Форма КНД 1150115

РЕЕСТРЫ ДОКУМЕНТОВ, ПРЕДУСМОТРЕННЫХ ПОДПУНКТАМИ 1, 2, 3, 4, 5, 7 ПУНКТА 19 СТАТЬИ 201 НАЛОГОВОГО КОДЕКСА РОССИЙСКОЙ ФЕДЕРАЦИИ

Номер корректировки реестра документов:

к декларации по акцизам на этиловый спирт,

алкогольную и (или) подакцизную спиртосодержащую продукцию, а также на виноград за

Налоговый период (код):

Отчетный год:

Номер корректировки налоговой декларации по акцизам:

Имя файла (без расширения) налоговой декларации по акцизам:

Налогоплательщик

ИНН: КПП <1>:

Наименование/фамилия, имя, отчество <1> налогоплательщика:

Форма реорганизации (ликвидация) (код):

ИНН/КПП реорганизованной организации:

Код вида подакцизного товара Сумма акциза, подлежащая налоговому вычету в рублях Код показателя Реестры в соответствии с подпунктами 4, 5 пункта 19 статьи 201 Налогового кодекса Российской Федерации Реестры в соответствии с подпунктами 1, 2, 3 и 7 пункта 19 статьи 201 Налогового кодекса Российской Федерации
Документы, подтверждающие обоснованность применения налоговых вычетов, предусмотренные подпунктом 4 пункта 19 статьи 201 Налогового кодекса Российской Федерации Документы, подтверждающие обоснованность применения налоговых вычетов, предусмотренные подпунктом 5 пункта 19 статьи 201 Налогового кодекса Российской Федерации Контрагент (продавец) по документу Код вида подакцизного товара Документы, подтверждающие обоснованность применения налоговых вычетов, предусмотренные подпунктами 1 и/или 2 пункта 19 статьи 201 Налогового кодекса Российской Федерации Документы, подтверждающие обоснованность применения налоговых вычетов, предусмотренные подпунктом 7 пункта 19 статьи 201 Налогового кодекса Российской Федерации Документы, подтверждающие обоснованность применения налоговых вычетов, предусмотренные подпунктом 3 пункта 19 статьи 201 Налогового кодекса Российской Федерации
Объем реализованной подакцизной продукции, для производства которой использован подакцизный товар, литры или литры безводного спирта Контрагент (покупатель) по документу Документы, подтверждающие факт реализации
Наименование документа N <3> Дата Объем подакцизного товара (по документу), литры или литры безводного спирта Наименование ИНН КПП <2> Наименование документа N <3> Дата Наименование ИНН КПП <2> Наименование документа N <3> Дата Объем подакцизного товара (по документу), литры Наименование документа N Дата Сумма уплаченного акциза по документу, руб. Наименование документа N <3> Дата Объем подакцизного товара (по документу) всего, литр
1 2 3 4 5 6 7 8 9 10 11 12 13 14 15 16 17 18 19 20 21 22 23 24 25 26 27 28 29 30
                                                           
                               
                               
                                                     
                               
                                                     
                               
                                                           
ИТОГО: X     X X X X X   X   X  

<1> Указывается при наличии.

<2> При отсутствии КПП указывается "-".

<3> При отсутствии номера указывается "-".

Приложение N 2
к приказу ФНС России
от 01.03.2022 г. N ЕД-7-15/173@

Форма КНД 1150116

РЕЕСТРЫ ДОКУМЕНТОВ, ПРЕДУСМОТРЕННЫХ ПОДПУНКТАМИ 4, 5, 6, 7 ПУНКТА 29 СТАТЬИ 201 НАЛОГОВОГО КОДЕКСА РОССИЙСКОЙ ФЕДЕРАЦИИ

Номер корректировки реестра документов:

к декларации по акцизам на этиловый спирт,

алкогольную и (или) подакцизную спиртосодержащую продукцию,

а также на виноград за

Налоговый период (код):

Отчетный год:

Номер корректировки налоговой декларации по акцизам:

Имя файла (без расширения) налоговой декларации по акцизам:

Налогоплательщик

ИНН: КПП <1>:

Наименование/фамилия, имя, отчество <1> налогоплательщика:

Форма реорганизации (ликвидация) (код):

ИНН/КПП реорганизованной организации:

Код вида подакцизного товара Сумма акциза, подлежащая налоговому вычету в рублях Код показателя Реестры в соответствии с подпунктами 6, 7 пункта 29 статьи 201 Налогового кодекса Российской Федерации Реестры в соответствии с подпунктами 4, 5 пункта 29 статьи 201 Налогового кодекса Российской Федерации
Документы, подтверждающие обоснованность применения налоговых вычетов, предусмотренные подпунктом 6 пункта 29 статьи 201 Налогового кодекса Российской Федерации Документы, подтверждающие обоснованность применения налоговых вычетов, предусмотренные подпунктом 7 пункта 29 статьи 201 Налогового кодекса Российской Федерации Контрагент (продавец) по документу Код вида подакцизного товара Документы, подтверждающие обоснованность применения налоговых вычетов, предусмотренные подпунктами 4 пункта 29 статьи 201 Налогового кодекса Российской Федерации Документы, подтверждающие обоснованность применения налоговых вычетов, предусмотренные подпунктом 5 пункта 29 статьи 201 Налогового кодекса Российской Федерации
Объем реализованной подакцизной продукции, для производства которой использован виноград, литры или литры безводного спирта Контрагент (покупатель) по документу Документы, подтверждающие факт реализации
Наименование документа N <2> Дата Объем подакцизной продукции (по документу), для производства которой использован виноград: литры или литры безводного спирта Наименование ИНН <2> КПП <2> Наименование документа N <2> Дата Наименование ИНН <2> КПП <2> Наименование документа N <2> Дата Объем приобретенного винограда (по документу), тонны Наименование документа N <2> Дата Объем приобретенного винограда (по документу), тонны
1 2 3 4 5 6 7 8 9 10 11 12 13 14 15 16 17 18 19 20 21 22 23 24 25 26
                                                   
                       
                       
                                             
                       
                                                   
ИТОГО: X     X X X X X   X  

<1> Указывается при наличии.

<2> При отсутствии указывается "-".

Приложение N 3
к приказу ФНС России
от 01.03.2022 г. N ЕД-7-15/173@

ПОРЯДОК
ЗАПОЛНЕНИЯ РЕЕСТРОВ ДОКУМЕНТОВ, ПРЕДУСМОТРЕННЫХ ПОДПУНКТАМИ 1, 2, 3, 4, 5, 7 ПУНКТА 19 СТАТЬИ 201 НАЛОГОВОГО КОДЕКСА РОССИЙСКОЙ ФЕДЕРАЦИИ

1. Реестры документов, предусмотренных подпунктами 1, 2, 3, 4, 5, 7 пункта 19 статьи 201 Налогового кодекса Российской Федерации (далее - Реестры), содержат сведения из документов в соответствии с пунктом 19 статьи 201 Налогового кодекса Российской Федерации (далее - Кодекс), подтверждающих обоснованность применения налоговых вычетов сумм акциза, уплаченных налогоплательщиком при приобретении или при ввозе в Российскую Федерацию подакцизных товаров, предусмотренных пунктом 19 статьи 200 Кодекса, использованных для производства алкогольной продукции.

2. В Реестрах указываются следующие сведения:

1) в строке "Номер корректировки реестра документов:" при представлении в налоговый орган первичных Реестров за налоговый период проставляется "0-", при представлении уточненных Реестров за тот же налоговый период указывается номер корректировки (например, "1-", "2-");

2) в строке "Налоговый период (код)" - код, определяющий налоговый период, указанный в налоговой декларации по акцизам на этиловый спирт, алкогольную и (или) подакцизную спиртосодержащую продукцию, а также на виноград (далее - декларация), представленной по форме (формату), утвержденной приказом ФНС России от 27.08.2020 N ЕД-7-3/610@ "Об утверждении формы, порядка заполнения и формата представления налоговой декларации по акцизам на этиловый спирт, алкогольную и (или) подакцизную спиртосодержащую продукцию, а также на виноград в электронной форме" (зарегистрирован Министерством юстиции Российской Федерации 14.09.2020, регистрационный N 59819) (далее - приказ ФНС России от 27.08.2020 N ЕД-7-3/610@), к которой представляются Реестры;

3) в строке "Отчетный год" - год, указанный в декларации;

4) в строке "Номер корректировки налоговой декларации по акцизам:" - номер корректировки декларации, к которой представляются Реестры. При заполнении Реестров к первичной декларации проставляется "0", при заполнении Реестров к уточненной декларации указывается номер корректировки декларации, например, "1-", "2-";

5) в строке "Имя файла (без расширения) налоговой декларации по акцизам" - указывается имя файла (без расширения) налоговой декларации по акцизам к которой представляются Реестры;

6) в разделе "Налогоплательщик":

в строке "ИНН" - идентификационный номер налогоплательщика;

в строке "КПП" - код причины постановки на учет (при наличии);

в строке "Наименование/фамилия, имя, отчество (при наличии) налогоплательщика" указывается наименование организации либо наименование представительства (филиала) иностранной организации, иного обособленного подразделения иностранной организации, осуществляющего деятельность на территории Российской Федерации, а в случае представления индивидуальным предпринимателем указываются его фамилия, имя, отчество (при наличии);

7) при представлении Реестров за реорганизованную организацию в налоговый орган по месту учета организации-правопреемника указываются ИНН и КПП организации-правопреемника. В строке "Наименование налогоплательщика" указывается наименование реорганизованной организации.

Коды форм реорганизации и код ликвидации организации принимают значения в соответствии с приложением к настоящему Порядку.

В строке "ИНН/КПП реорганизованной организации" указываются соответственно ИНН и КПП, которые присвоены организации до реорганизации налоговым органом по месту ее нахождения (налогоплательщику, отнесенному к категории крупнейших, - налоговым органом по месту учета в качестве крупнейшего налогоплательщика).

3. В графах Реестров указываются следующие сведения:

1) в графе 1 "Код вида подакцизного товара" указывается код вида подакцизного товара в соответствии с приложением N 2 к Порядку заполнения налоговой декларации по акцизам на этиловый спирт, алкогольную и (или) подакцизную спиртосодержащую продукцию, а также на виноград, утвержденному приказом ФНС России от 27.08.2020 N ЕД-7-3/610@ (далее - Порядок заполнения декларации), отраженный по строке 010 графы 3 раздела 2 декларации и по которому заявлен налоговый вычет, предусмотренный пунктом 19 статьи 200 Кодекса;

2) в графе 2 "Сумма акциза, подлежащая налоговому вычету, в рублях" указывается сумма акциза, соответствующая сумме в графе 3 подраздела 2.3 раздела 2 декларации, по коду показателя 30012 по коду вида подакцизного товара, отраженного в графе 1 Реестров;

3) в графе 3 "Код показателя" указывается код показателя операции реализации в налоговом периоде подакцизного товара, согласно приложению N 3 к Порядку заполнения декларации, по коду вида подакцизного товара, отраженного в графе 1 Реестров;

4) в графе 4 "Наименование документа" указывается наименование документа, предусмотренного подпунктом 4 пункта 19 статьи 201 Кодекса, подтверждающего факт оприходования (постановки на бухгалтерский учет) алкогольной продукции, при производстве которой использованы подакцизные товары, предусмотренные пунктом 19 статьи 200 Кодекса, в отношении которых производится налоговый вычет.

Сведения о каждом документе указываются в отдельной строке;

5) в графе 5 "N" указывается номер документа, указанного в графе 4 Реестров, при отсутствии у документа номера в графе 5 указывается " - ";

6) в графе 6 "Дата" указывается дата документа, указанного в графе 4 Реестров;

7) в графе 7 "Объем подакцизного товара (по документу), литры или литры безводного спирта" указывается объем оприходованной подакцизной продукции, для производства которой использованы подакцизные товары, предусмотренные пунктом 19 статьи 200 Кодекса, в отношении которых производится налоговый вычет по декларации, в разрезе кодов вида подакцизного товара (графа 1 Реестров) и кодов показателя (графа 3 Реестров), по документу, указанному в графе 4 Реестров;

8) в графе 8 "Объем реализованной подакцизной продукции, для производства которой использован подакцизный товар, литры или литры безводного спирта" указывается объем реализованной подакцизной продукции по документу, указанному в графе 12 Реестров в разрезе кодов вида подакцизного товара (графа 1 Реестров) и кодов показателя (графа 3 Реестров), включенный в графу 3 раздела 2.1 декларации, для производства которой использованы приобретенные или ввезенные в Российскую Федерацию подакцизные товары, предусмотренные пунктом 19 статьи 200 Кодекса, и в отношении которых производится налоговый вычет по декларации.

9) в графе 9 "Наименование" указывается наименование (полное или сокращенное (при наличии), с указанием организационно-правовой формы) организации (фамилия, имя, отчество (при наличии) индивидуального предпринимателя) контрагента (покупателя) по документам, указанным в графах 12 - 14 Реестров. В случае реализации подакцизной продукции иностранному контрагенту-покупателю данная графа заполняется на латинице;

10) в графе 10 "ИНН" указывается идентификационный номер организации (индивидуального предпринимателя), указанной (указанного) в графе 9 Реестров. В случае реализации подакцизной продукции иностранному контрагенту-покупателю в графе 10 указывается "-";

11) в графе 11 "КПП" указывается код причины постановки на учет организации, указанной в графе 9. В случае заполнения информации в отношении индивидуального предпринимателя и иностранного контрагента- покупателя в графе 11 указывается "-";

12) в графе 12 "Наименование документа" указывается наименование документа, предусмотренного подпунктом 5 пункта 19 статьи 201 Кодекса, подтверждающего факт реализации налогоплательщиком в налоговом периоде произведенной им алкогольной продукции, при производстве которой использованы приобретенные или ввезенные в Российскую Федерацию подакцизные товары, предусмотренные пунктом 19 статьи 200 Кодекса, в отношении которых производится налоговый вычет, контрагенту (покупателю), указанному в графе 9 Реестров.

Сведения о каждом документе указываются в отдельной строке;

13) в графе 13 "N" указывается номер документа, указанного в графе 12 Реестров, при отсутствии у документа номера в графе 13 указывается "-";

14) в графе 14 "Дата" указывается дата документа, указанного в графе 12 Реестров;

15) в графе 15 "Наименование" указывается наименование (наименование (полное или сокращенное (при наличии), с указанием организационно-правовой формы) организации (фамилия, имя, отчество (при наличии) индивидуального предпринимателя) по документам, указанным в графах 18 - 30 Реестров. В случае приобретения подакцизных товаров, предусмотренных пунктом 19 статьи 200 Кодекса, в отношении которых производится налоговый вычет по декларации, у иностранного контрагента-продавца данная графа заполняется на латинице;

16) в графе 16 "ИНН" указывается ИНН организации (индивидуального предпринимателя), указанной (указанного) в графе 15 Реестров. В случае заполнения информации в отношении иностранного лица в графе 16 указывается "-";

17) в графе 17 "КПП" указывается КПП организации, указанной в графе 15 Реестров. В случае заполнения информации в отношении индивидуального предпринимателя либо в отношении иностранного лица в графе 17 указывается "-";

18) в графе 18 "Код вида подакцизного товара" указывается код вида подакцизного товара в соответствии с приложением N 2 к Порядку заполнения налоговой декларации, приобретенного или ввезенного и использованного для производства реализованной продукции, информация в отношении которой отражена в графах 8 - 14 Реестров;

19) в графе 19 "Наименование документа" указывается наименование документа, предусмотренного подпунктами 1 или 2 пункта 19 статьи 201 Кодекса, подтверждающего факт приобретения или ввоза в Российскую Федерацию подакцизного товара, предусмотренного пунктом 19 статьи 200 Кодекса, полученного от контрагента (продавца), указанного в графе 15 Реестров, и использованного в производстве алкогольной продукции, код вида которого указан в графе 18 Реестров

Сведения о каждом документе указываются в отдельной строке;

20) в графе 20 "N" указывается номер документа, указанного в графе 19 Реестров, при отсутствии у документа номера в графе 20 указывается "-";

21) в графе 21 "Дата" указывается дата документа, указанного в графе 19 Реестров;

22) в графе 22 "Объем подакцизного товара (по документу), литры" указывается объем всего подакцизного товара в разрезе кодов вида подакцизного товара по документу, указанному в графе 19;

23) в графе 23 "Наименование документа" указывается наименование документа, предусмотренного подпунктом 7 пункта 19 статьи 201 Кодекса, подтверждающего уплату налогоплательщиком соответствующей суммы акциза при приобретении подакцизного товара, предусмотренного пунктом 19 статьи 200 Кодекса, в отношении которого производится налоговый вычет, код вида которого указан в графе 18 Реестров, и который получен от контрагента (продавца), указанного в графе 15 Реестров.

Сведения о каждом документе указываются в отдельной строке;

24) в графе 24 "N" указывается номер документа, указанного в графе 23 Реестров;

25) в графе 25 "Дата" указывается дата документа, указанного в графе 23 Реестров;

26) в графе 26 "Сумма уплаченного акциза по документу, руб." указывается сумма акциза, уплаченная налогоплательщиком при приобретении подакцизного товара, предусмотренного пунктом 19 статьи 200 Кодекса, в отношении которого производится налоговый вычет, код вида которого указан в графе 18 Реестров, и который получен от контрагента (продавца), указанного в графе 15 Реестров.

27) в графе 27 "Наименование документа" указывается наименование документа, предусмотренного подпунктом 3 пункта 19 статьи 201 Кодекса, подтверждающего факт использования подакцизного товара, предусмотренного пунктом 19 статьи 200 Кодекса, код вида которого указан в графе 18 Реестров, для производства реализованной в налоговом периоде алкогольной продукции, и который получен от контрагента (продавца), указанного в графе 15.

Сведения о каждом документе указываются в отдельной строке;

28) в графе 28 "N" указывается номер документа, указанного в графе 27 Реестров, при отсутствии у документа номера в графе 28 указывается "-";

29) в графе 29 "Дата" указывается дата документа, указанного в графе 27 Реестров;

30) в графе 30 "Объем подакцизного товара (по документу) всего, литр" указывается объем всего подакцизного товара в разрезе кодов вида подакцизного товара по документу, указанному в графе 27 Реестров;

Приложение
к Порядку заполнения реестров
документов, предусмотренных
подпунктами 1, 2, 3, 4, 5, 7 пункта 19
статьи 201 Налогового кодекса
Российской Федерации,
утвержденному приказом ФНС России
от 01.03.2022 г. N ЕД-7-15/173@

КОДЫ ФОРМ РЕОРГАНИЗАЦИИ И КОД ЛИКВИДАЦИИ ОРГАНИЗАЦИИ

Код Наименование
1 Преобразование
2 Слияние
3 Разделение
5 Присоединение
6 Разделение с одновременным присоединением
9 Закрытие обособленного подразделения
0 Ликвидация

Приложение N 4
к приказу ФНС России
от 01.03.2022 г. N ЕД-7-15/173@

ПОРЯДОК
ЗАПОЛНЕНИЯ РЕЕСТРОВ ДОКУМЕНТОВ, ПРЕДУСМОТРЕННЫХ ПОДПУНКТАМИ 4, 5, 6, 7 ПУНКТА 29 СТАТЬИ 201 НАЛОГОВОГО КОДЕКСА РОССИЙСКОЙ ФЕДЕРАЦИИ

1. Реестры документов, предусмотренных подпунктами 4, 5, 6, 7 пункта 29 статьи 201 Налогового кодекса Российской Федерации (далее - Реестры), содержат сведения из документов в соответствии с пунктом 29 статьи 201 Налогового кодекса Российской Федерации (далее - Кодекс), подтверждающих обоснованность применения налоговых вычетов сумм акциза, исчисленных при использовании винограда, принадлежащего налогоплательщику на праве собственности, для производства вина, игристого вина (шампанского), ликерного вина с защищенным географическим указанием, с защищенным наименованием места происхождения (специального вина), виноматериалов, виноградного сусла, спиртных напитков, произведенных по технологии полного цикла, реализованных в налоговом периоде.

2. В Реестрах указываются следующие сведения:

1) в строке "Номер корректировки реестра документов" при представлении в налоговый орган первичных Реестров за налоговый период проставляется "0-", при представлении уточненных Реестров за тот же налоговый период указывается номер корректировки (например, "1-", "2-");

2) в строке "Налоговый период (код)" - код, определяющий налоговый период, указанный в налоговой декларации по акцизам на этиловый спирт, алкогольную и (или) подакцизную спиртосодержащую продукцию, а также на виноград (далее - декларация), представленной по форме (формату), утвержденной приказом ФНС России от 27.08.2020 N ЕД-7-3/610@ "Об утверждении формы, порядка заполнения и формата представления налоговой декларации по акцизам на этиловый спирт, алкогольную и (или) подакцизную спиртосодержащую продукцию, а также на виноград в электронной форме" (зарегистрирован Министерством юстиции Российской Федерации 14.09.2020, регистрационный N 59819) (далее - приказ ФНС России от 27.08.2020 N ЕД-7-3/610@), к которой представляются Реестры;

3) в строке "Отчетный год" - год, указанный в декларации;

4) в строке "Номер корректировки" - номер корректировки декларации, к которой представляются Реестры. При заполнении Реестров к первичной декларации проставляется "0", при заполнении Реестров к уточненной декларации указывается номер корректировки декларации, например, "1-", "2-";

5) в строке "Имя файла (без расширения) налоговой декларации по акцизам" - указывается имя файла (без расширения) налоговой декларации по акцизам, к которой представляются Реестры;

6) в разделе "Налогоплательщик":

в строке "ИНН" - идентификационный номер налогоплательщика;

в строке "КПП" - код причины постановки на учет (при наличии);

в строке "Наименование/фамилия, имя, отчество (при наличии) налогоплательщика" указывается наименование организации либо наименование представительства (филиала) иностранной организации, иного обособленного подразделения иностранной организации, осуществляющего деятельность на территории Российской Федерации, а в случае представления индивидуальным предпринимателем указываются его фамилия, имя, отчество (при наличии);

7) при представлении Реестров за реорганизованную организацию в налоговый орган по месту учета организации-правопреемника указываются ИНН и КПП организации-правопреемника. В строке "Наименование налогоплательщика" указывается наименование реорганизованной организации.

Коды форм реорганизации и код ликвидации организации принимают значения в соответствии с приложением к настоящему Порядку.

В строке "ИНН/КПП реорганизованной организации" указываются соответственно ИНН и КПП, которые присвоены организации до реорганизации налоговым органом по месту ее нахождения (налогоплательщику, отнесенному к категории крупнейших, - налоговым органом по месту учета в качестве крупнейшего налогоплательщика).

3. В графах Реестров указываются следующие сведения:

1) в графе 1 "Код вида подакцизного товара" указывается код вида подакцизного товара в соответствии с приложением N 2 к Порядку заполнения налоговой декларации по акцизам на этиловый спирт, алкогольную и (или) подакцизную спиртосодержащую продукцию, а также на виноград, утвержденному приказом ФНС России от 27.08.2020 N ЕД-7-3/610@ (далее - Порядок заполнения декларации), отраженный по строке 010 графы 3 раздела 2 декларации и по которому заявлен налоговый вычет, предусмотренный пунктом 31 статьи 200 Кодекса;

2) в графе 2 "Сумма акциза, подлежащая налоговому вычету, в рублях" указывается сумма акциза, соответствующая сумме в графе 3 подраздела 2.3 раздела 2 декларации, по кодам показателей 30014 - 30016 по коду вида подакцизного товара, отраженного в графе 1 Реестров;

3) в графе 3 "Код показателя" указывается код показателя операции реализации в налоговом периоде подакцизного товара, согласно приложению N 3 к Порядку заполнения декларации, по коду вида подакцизного товара, отраженного в графе 1 Реестров;

4) в графе 4 "Наименование документа" указывается наименование документа, предусмотренного подпунктом 6 пункта 29 статьи 201 Кодекса, подтверждающего факт оприходования (постановки на бухгалтерский учет) алкогольной продукции, при производстве которой использован виноград в отношении которого производится налоговый вычет.

Сведения о каждом документе указываются в отдельной строке;

5) в графе 5 "N" указывается номер документа, указанного в графе 4 Реестров, при отсутствии у документа номера в графе 5 указывается " - ";

6) в графе 6 "Дата" указывается дата документа, указанного в графе 4 Реестров;

7) в графе 7 "Объем подакцизной продукции (по документу), для производства которой использован виноград, литры или литры безводного спирта" указывается объем оприходованной подакцизной продукции, для производства которой использован виноград, в отношении которого производится налоговый вычет по декларации, в разрезе кодов вида подакцизного товара (графа 1 Реестров) и кодов показателя (графа 3 Реестров), по документу, указанному в графе 4 Реестров;

8) в графе 8 "Объем реализованной подакцизной продукции, для производства которой использован виноград, литры или литры безводного спирта" указывается в разрезе кодов вида подакцизного товара (графа 1 Реестров) и кодов показателя (графа 3 Реестров) объем реализованной подакцизной продукции по документу, указанному в графах 12 - 14 Реестров, включенный в графу 3 подраздела 2.1 раздела 2 декларации, для производства которой использован приобретенный виноград, в отношении которого производится налоговый вычет по декларации.

9) в графе 9 "Наименование" указывается наименование (полное или сокращенное (при наличии), с указанием организационно-правовой формы) организации (фамилия, имя, отчество (при наличии) индивидуального предпринимателя) контрагента (покупателя) по документам, указанным в графах 12 - 14 Реестров. В случае реализации подакцизной продукции иностранному контрагенту-покупателю данная графа заполняется в латинской транскрипции. В случае реализации подакцизной продукции физическим лицам указывается "ФЛ" и отражаются агрегированные данные;

10) в графе 10 "ИНН" указывается идентификационный номер организации (индивидуального предпринимателя), указанной (указанного) в графе 9 Реестров. В случае реализации подакцизной продукции иностранному контрагенту-покупателю или физическому лицу в графе 10 указывается "-";

11) в графе 11 "КПП" указывается код причины постановки на учет организации, указанной в графе 9 Реестров. В случае заполнения информации в отношении индивидуального предпринимателя, иностранного контрагента-покупателя и физического лица в графе 11 указывается "-";

12) в графе 12 "Наименование документа" указывается наименование документа, предусмотренного подпунктом 7 пункта 29 статьи 201 Кодекса, подтверждающего факт реализации налогоплательщиком в налоговом периоде произведенной им алкогольной продукции, при производстве которой использован приобретенный виноград, в отношении которого производится налоговый вычет, контрагенту (покупателю), указанному в графах 9 - 11 Реестров.

Сведения о каждом документе указываются в отдельной строке;

13) в графе 13 "N" указывается номер документа из графы 12 Реестров, при отсутствии у документа номера в графе 13 указывается "-";

14) в графе 14 "Дата" указывается дата документа, указанного в графе 12 Реестров;

15) в графе 15 "Наименование" указывается наименование (полное или сокращенное (при наличии), с указанием организационно-правовой формы) организации (фамилия, имя, отчество (при наличии) индивидуального предпринимателя) по документам, указанным в графах 18 - 26 Реестров. В случае приобретения винограда, в отношении которых производится налоговый вычет по налоговой декларации, у иностранного контрагента- продавца данная графа заполняется в латинской транскрипции;

16) в графе 16 "ИНН" указывается ИНН организации (индивидуального предпринимателя), указанной (указанного) в графе 15 Реестров. В случае заполнения информации в отношении иностранного лица в графе 16 указывается "-";

17) в графе 17 "КПП" указывается КПП организации, указанной в графе 15 Реестров. В случае заполнения информации в отношении индивидуального предпринимателя либо в отношении иностранного лица в графе 17 указывается "-";

18) в графе 18 "Код вида подакцизного товара" указывается код вида подакцизного товара в соответствии с приложением N 2 к Порядку заполнения декларации, приобретенного и использованного для производства реализованной продукции, информация в отношении которой отражена в графах 8 - 14 Реестров;

19) в графе 19 "Наименование документа" указывается наименование документа, предусмотренного подпунктом 4 пункта 29 статьи 201 Кодекса, подтверждающего факт приобретения в собственность лицами, имеющими лицензию, указанную в подпунктах 1 - 3 пункта 29 статьи 201 Кодекса для использования при производстве продукции, перечисленной в подпунктах 1 - 3 пункта 29 статьи 201 Кодекса, винограда, полученного от контрагента (продавца), указанного в графе 15 Реестров, и использованного в производстве реализованной алкогольной продукции, код вида подакцизного товара которой указан в графе 1 Реестров.

Сведения о каждом документе указываются в отдельной строке;

20) в графе 20 "N" указывается номер документа, указанного в графе 19 Реестров, при отсутствии у документа номера в 20 указывается "-";

21) в графе 21 "Дата" указывается дата документа, указанного в графе 19 Реестров;

22) в графе 22 "Объем приобретенного винограда (по документу), тонны" указывается объем винограда, использованного для производства реализованной в налоговом периоде подакцизной продукции по документу, указанному в графе 19 Реестров;

23) в графе 23 "Наименование документа" указывается наименование документа, предусмотренного подпунктом 5 пункта 29 статьи 201 Кодекса, подтверждающего факт использования винограда, полученного от контрагента (продавца), указанного в графе 15 Реестров, в производстве реализованной алкогольной продукции, код вида подакцизного товара которой указан в графе 1 Реестров.

Сведения о каждом документе указываются в отдельной строке;

24) в графе 24 "N" указывается номер документа, указанного в графе 23 Реестров, при отсутствии у документа номера в графе 24 указывается "-";

25) в графе 25 "Дата" указывается дата документа, указанного в графе 23 Реестров;

26) в графе 26 "Объем приобретенного винограда (по документу), тонны" указывается объем винограда всего по документу, указанному в графе 23 Реестров.

Приложение
к Порядку заполнения реестров
документов, предусмотренных
подпунктами 4, 5, 6, 7 пункта 29
статьи 201 Налогового кодекса
Российской Федерации,
утвержденному приказом ФНС России
от 01.03.2022 г. N ЕД-7-15/173@

КОДЫ ФОРМ РЕОРГАНИЗАЦИИ И КОД ЛИКВИДАЦИИ ОРГАНИЗАЦИИ

Код Наименование
1 Преобразование
2 Слияние
3 Разделение
5 Присоединение
6 Разделение с одновременным присоединением
9 Закрытие обособленного подразделения
0 Ликвидация

Приложение N 5
к приказу ФНС России
от 01.03.2022 г. N ЕД-7-15/173@

ФОРМАТ ПРЕДСТАВЛЕНИЯ РЕЕСТРОВ ДОКУМЕНТОВ, ПРЕДУСМОТРЕННЫХ ПОДПУНКТАМИ 1, 2, 3, 4, 5, 7 ПУНКТА 19 СТАТЬИ 201 НАЛОГОВОГО КОДЕКСА РОССИЙСКОЙ ФЕДЕРАЦИИ, В ЭЛЕКТРОННОЙ ФОРМЕ

I. ОБЩИЕ ПОЛОЖЕНИЯ

1. Настоящий формат описывает требования к XML файлам (далее - файлы обмена) для передачи реестров документов, предусмотренных подпунктами 1, 2, 3, 4, 5, 7 пункта 19 статьи 201 Налогового кодекса Российской Федерации.

В электронной форме реестры документов, предусмотренные подпунктами 1, 2, 3, 4, 5, 7 пункта 19 статьи 201 Налогового кодекса Российской Федерации (далее - Реестры), представляются в виде двух обязательных форматов:

формат представления сведений, определяющих Реестры. Номер версии настоящего формата 5.02, часть 837.

формат представления сведений из документов, подтверждающих реализацию этилового спирта. Номер версии настоящего формата 5.02, часть 837-1.

II. ОПИСАНИЕ ФАЙЛА ОБМЕНА СВЕДЕНИЙ, ОПРЕДЕЛЯЮЩИХ РЕЕСТРЫ

2. Имя файла обмена должно иметь следующий вид:

R_T_A_K_O_GGGGMMDD_N, где:

R_T - префикс, принимающий значение: KO_RRAKZ.201.19

А_K - идентификатор получателя информации, где: А - идентификатор получателя, которому направляется файл обмена, K - идентификатор конечного получателя, для которого предназначена информация из данного файла обмена. Передача файла от отправителя к конечному получателю (K) может осуществляться в несколько этапов через другие налоговые органы, осуществляющие передачу файла на промежуточных этапах, которые обозначаются идентификатором А. В случае передачи файла от отправителя к конечному получателю при отсутствии налоговых органов, осуществляющих передачу на промежуточных этапах, значения идентификаторов А и K совпадают. Каждый из идентификаторов (А и K) имеет вид для налоговых органов - четырехразрядный код (код налогового органа в соответствии с классификатором "Система обозначения налоговых органов") (далее - СОНО);

О - идентификатор отправителя информации, имеет вид:

для организаций - девятнадцатиразрядный код (идентификационный номер налогоплательщика (далее - ИНН) и код причины постановки на учет (далее - КПП) организации (обособленного подразделения);

для физических лиц - двенадцатиразрядный код (ИНН физического лица, при отсутствии ИНН - последовательность из двенадцати нулей).

GGGG - год формирования передаваемого файла, ММ - месяц, DD - день;

N - идентификационный номер файла (длина - от 1 до 36 знаков, идентификационный номер файла должен обеспечивать уникальность файла).

Расширение имени файла - xml. Расширение имени файла может указываться как строчными, так и прописными буквами.

Параметры первой строки файла обмена

Первая строка XML файла должна иметь следующий вид:

<?xml version ="1.0" encoding ="windows-1251"?>

Имя файла, содержащего XML схему файла обмена, должно иметь следующий вид:

KO_RRAKZ.201.19_1_837_00_05_01_xx, где хх - номер версии схемы.

Расширение имени файла - xsd.

XML схема файла обмена приводится отдельным файлом.

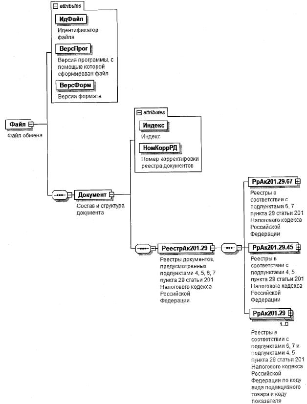
3. Логическая модель файла обмена представлена в виде диаграммы структуры файла обмена на рисунке 1 настоящего формата. Элементами логической модели файла обмена являются элементы и атрибуты XML файла. Перечень структурных элементов логической модели файла обмена и сведения о них приведены в таблицах 3.1 - 3.12 настоящего формата.

Для каждого структурного элемента логической модели файла обмена приводятся следующие сведения:

наименование элемента. Приводится полное наименование элемента. В строке таблицы могут быть описаны несколько элементов, наименования которых разделены символом "|". Такая форма записи применяется при наличии в файле обмена только одного элемента из описанных в этой строке;

сокращенное наименование (код) элемента. Приводится сокращенное наименование элемента. Синтаксис сокращенного наименования должен удовлетворять спецификации XML;

признак типа элемента. Может принимать следующие значения: "С" - сложный элемент логической модели (содержит вложенные элементы), "П" - простой элемент логической модели, реализованный в виде элемента XML файла, "А" - простой элемент логической модели, реализованный в виде атрибута элемента XML файла. Простой элемент логической модели не содержит вложенные элементы;

формат элемента. Формат элемента представляется следующими условными обозначениями: Т - символьная строка; N - числовое значение (целое или дробное).

Формат символьной строки указывается в виде T(n-k) или Т(=k), где: n - минимальное количество знаков, k - максимальное количество знаков, символ "-" - разделитель, символ "=" означает фиксированное количество знаков в строке. В случае, если минимальное количество знаков равно 0, формат имеет вид Т(0-k). В случае, если максимальное количество знаков не ограничено, формат имеет вид Т(n-).

Формат числового значения указывается в виде N(m.k), где: m - максимальное количество знаков в числе, включая-знак (для отрицательного числа), целую и дробную часть числа без разделяющей десятичной точки, k - максимальное число знаков дробной части числа. Если число знаков дробной части числа равно 0 (то есть число целое), то формат числового значения имеет вид N(m).

Для простых элементов, являющихся базовыми в XML, например, элемент с типом "date", поле "Формат элемента" не заполняется. Для таких элементов в поле "Дополнительная информация" указывается тип базового элемента;

признак обязательности элемента определяет обязательность наличия элемента (совокупности наименования элемента и его значения) в файле обмена. Признак обязательности элемента может принимать следующие значения: "О" - наличие элемента в файле обмена обязательно; "Н" - наличие элемента в файле обмена необязательно, то есть элемент может отсутствовать. Если элемент принимает ограниченный перечень значений (по классификатору, кодовому словарю), то признак обязательности элемента дополняется символом "К". Например, "ОК". В случае, если количество реализаций элемента может быть более одной, то признак обязательности элемента дополняется символом "М". Например, "НМ" или "ОКМ".

К вышеперечисленным признакам обязательности элемента может добавляться значение "У" в случае описания в XML схеме условий, предъявляемых к элементу в файле обмена, описанных в графе "Дополнительная информация". Например, "НУ" или "ОКУ";

дополнительная информация содержит, при необходимости, требования к элементу файла обмена, не указанные ранее. Для сложных элементов указывается ссылка на таблицу, в которой описывается состав данного элемента. Для элементов, принимающих ограниченный перечень значений из классификатора (кодового словаря), указывается соответствующее наименование классификатора (кодового словаря) или приводится перечень возможных значений. Для классификатора (кодового словаря) может указываться ссылка на его местонахождение. Для элементов, использующих пользовательский тип данных, указывается наименование типового элемента.

Рисунок 1. Диаграмма структуры файла обмена

Таблица 3.1

Файл обмена (Файл)

Наименование элемента Сокращенное наименование (код) элемента Признак типа элемента Формат элемента Признак обязательности элемента Дополнительная информация
Идентификатор файла ИдФайл А Т(1-255) ОУ Содержит (повторяет) имя сформированного файла (без расширения)
Версия программы, с помощью которой сформирован файл ВерсПрог А Т(1-40) О  
Версия формата ВерсФорм А Т(1-5) О Принимает значение: 5.02
Состав и структура документа Документ С   О Состав элемента представлен в таблице 3.2

Таблица 3.2

Состав и структура документа (Документ)

Наименование элемента Сокращенное наименование (код) элемента Признак типа элемента Формат элемента Признак обязательности элемента Дополнительная информация
Код формы отчетности по КНД КНД А Т(=7) ОК Типовой элемент <КНДТип>.
Принимает значение: 1150115
Дата формирования документа ДатаДок А Т(=10) О Типовой элемент <ДатаТип>.
Дата в формате ДД.ММ.ГГГГ
Код налогового органа КодНО А Т(=4) ОК Типовой элемент <СОНОТип>.
Значение выбирается в соответствии с классификатором "Система обозначений налоговых органов"
Номер корректировки реестра документов НомКоррРД А N(3) О Принимает значение:
0 - первичный реестр,
1 - корректировка,
2 - последующая корректировка и другие
Налоговый период (код) Период А Т(=2) ОК Принимает значение:
01 - январь |
02 - февраль |
03 - март |
04 - апрель |
05 - май |
06 - июнь |
07 - июль |
08 - август |
09 - сентябрь |
10 - октябрь |
11 - ноябрь |
12 - декабрь |
71 - за январь при реорганизации (ликвидации) организации |
72 - за февраль при реорганизации (ликвидации) организации |
73 - за март при реорганизации (ликвидации) организации |
74 - за апрель при реорганизации (ликвидации) организации |
75 - за май при реорганизации (ликвидации) организации |
76 - за июнь при реорганизации (ликвидации) организации |
77 - за июль при реорганизации (ликвидации) организации |
78 - за август при реорганизации (ликвидации) организации |
79 - за сентябрь при реорганизации (ликвидации) организации |
80 - за октябрь при реорганизации (ликвидации) организации |
81 - за ноябрь при реорганизации (ликвидации) организации |
82 - за декабрь при реорганизации (ликвидации) организации
Отчетный год ОтчетГод А   О Типовой элемент <xs:gYear>.
Год в формате ГГГГ
Имя файла налоговой декларации по акцизам ИмяФайлАкц А Т(1-255) О Содержит имя файла (без расширения) ранее представленной налоговой декларации по акцизам, к которой представляется реестр
Номер корректировки налоговой декларации по акцизам НомКоррНД А N(3) О Принимает значение:
0 - первичный документ,
1, 2, 3 и так далее - уточненный документ.
Для уточненного документа значение должно быть на 1 больше ранее принятого налоговым органом документа
Имя файла, содержащего сведения из реестров документов, предусмотренных подпунктами 1, 2, 3, 4, 5, 7 пункта 19 статьи 201 Налогового кодекса Российской Федерации НаимРеестрАк201.19 А Т(1-255) О Содержит (повторяет) имя файла (с расширением) с префиксом KO_RRAKZ.201.19.2
Сведения о налогоплательщике СвНП С   О Состав элемента представлен в таблице 3.3
Сведения о лице, подписавшем документ Подписант С   О Состав элемента представлен в таблице 3.7
Реестры документов, предусмотренных подпунктами 1, 2, 3, 4, 5, 7 пункта 19 статьи 201 Налогового кодекса Российской Федерации РеестрАк201.19 С   О Состав элемента представлен в таблице 3.9

Таблица 3.3

Сведения о налогоплательщике (СвНП)

Наименование элемента Сокращенное наименование (код) элемента Признак типа элемента Формат элемента Признак обязательности элемента Дополнительная информация
Налогоплательщик - организация I НПЮЛ С   О Состав элемента представлен в таблице 3.4
Налогоплательщик - индивидуальный предприниматель НПФЛ С   О Состав элемента представлен в таблице 3.6

Таблица 3.4

Налогоплательщик - организация (НПЮЛ)

Наименование элемента Сокращенное наименование(код) элемента Признак
тина
элемента
Формат
элемента
Признак
обязательности
элемента
Дополнительная информация
Наименование организации НаимОрг А Т(1-1000) О  
ИНН юридического лица ИННЮЛ А Т(=10) О Типовой элемент <ИННЮЛТип>
КПП КПП А Т(=9) О Типовой элемент <КППТип>
Сведения о реорганизованной (ликвидированной) организации СвРеоргЮЛ С   Н Состав элемента представлен в таблице 3.5

Таблица 3.5

Сведения о реорганизованной (ликвидированной) организации (СвРеоргЮЛ)

Наименование элемента Сокращенное наименование (код) элемента Признак типа элемента Формат элемента Признак обязательности элемента Дополнительная информация
Код формы реорганизации (ликвидация) ФормРеорг А Т(=1) ОК Принимает значение:
0 - ликвидация |
1 - преобразование |
2 - слияние |
3 - разделение |
5 - присоединение |
6 - разделение с одновременным присоединением |
9 - закрытие обособленного подразделения
ИНН реорганизованной организации ИННЮЛ А Т(=10) НУ Типовой элемент <ИННЮЛТип>.
Элемент обязателен при <ФормРеорг> = 1|2|3|5|6|9
КПП реорганизованной организации КПП А Т(=9) НУ Типовой элемент <КППТип>.
Элемент обязателен при <ФормРеорг> = 1|2|3|5|6|9

Таблица 3.6

Налогоплательщик - индивидуальный предприниматель (НПФЛ)

Наименование элемента Сокращенное наименование (код) элемента Признак типа элемента Формат элемента Признак обязательности элемента Дополнительная информация
ИНН физического лица, зарегистрированного в качестве индивидуального предпринимателя ИННФЛ А Т(=12) О Типовой элемент <ИННФЛТип>
Фамилия, имя, отчество (при наличии) индивидуального предпринимателя ФИО С   О Типовой элемент <ФИОТип>.
Состав элемента представлен в таблице 3.12

Таблица 3.7

Сведения о лице, подписавшем документ (Подписант)

Наименование элемента Сокращенное наименование (код) элемента Признак типа элемента Формат элемента Признак обязательности элемента Дополнительная информация
Признак лица, подписавшего документ ПрПодп А Т(=1) ОК Принимает значение:
1 - налогоплательщик |
2 - представитель налогоплательщика
Номер контактного телефона Тлф А Т(1-20) Н  
Фамилия, имя, отчество (при наличии) ФИО С   О Типовой элемент <ФИОТип>.
Состав элемента представлен в таблице 3.12
Сведения о представителе налогоплательщика СвПред С   НУ Состав элемента представлен в таблице 3.8.
Элемент обязателен при <ПрПодп>=2

Таблица 3.8

Сведения о представителе налогоплательщика (СвПред)

Наименование элемента Сокращенное наименование (код) элемента Признак типа элемента Формат элемента Признак обязательности элемента Дополнительная информации
Наименование документа, подтверждающего полномочия представителя налогоплательщика НаимДок А Т(1-120) О  
Наименование организации - представителя налогоплательщика НаимОрг А Т(1-1000) Н  

Таблица 3.9

Реестры документов, предусмотренные подпунктами 1, 2, 3, 4, 5, 7 пункта 19 статьи 201 Налогового кодекса Российской Федерации (РеестрАк201.19)

Наименование элемента Сокращенное наименование (код) элемента Признак типа элемента Формат элемента Признак обязательности элемента Дополнительная информация
Реестры в соответствии с подпунктами 4, 5 пункта 19 статьи 201 Налогового кодекса Российской Федерации РрАк201.19.45 С   О Состав элемента представлен в таблице 3.10
Реестры в соответствии с подпунктами 1, 2, 3 и 7 пункта 19 статьи 201 Налогового кодекса Российской Федерации РрАк201.19.1237 С   О Состав элемента представлен в таблице 3.11

Таблица 3.10

Реестры в соответствии с подпунктами 4, 5 пункта 19 статьи 201 Налогового кодекса Российской Федерации (РрАк201.19.45)

Наименование элемента Сокращенное наименование (код) элемента Признак типа элемента Формат элемента Признак обязательности элемента Дополнительная информация
Объем подакцизного товара (по документу), литры или литры безводного спирта (по документам, подтверждающим обоснованность применения налоговых вычетов, предусмотренным подпунктом 4 пункта 19 статьи 201 Налогового кодекса Российской Федерации) - итого ОбПТДок4Итог А N(13.3) О  
Объем реализованной подакцизной продукции, для производства которой использован подакцизный товар, литры или литры безводного спирта (по документам, подтверждающим обоснованность применения налоговых вычетов, предусмотренным подпунктом 5 пункта 19 статьи 201 Налогового кодекса Российской Федерации) - итого ОбПТДок5Итог А N(13.3) О  

Таблица 3.11

Реестры в соответствии с подпунктами 1, 2, 3 и 7 пункта 19 статьи 201 Налогового кодекса Российской Федерации (РрАк201.19.1237)

Наименование элемента Сокращенное наименование (код) элемента Признак типа элемента Формат элемента Признак обязательности элемента Дополнительная информация
Объем подакцизного товара (по документу), литры (по документам, подтверждающим обоснованность применения налоговых вычетов, предусмотренным подпунктами 1 и/или 2 пункта 19 статьи 201 Налогового кодекса Российской Федерации) - итого ОбПТДок12Итог А N(13.3) О  
Сумма уплаченного акциза по документу, руб. (по документам, подтверждающим обоснованность применения налоговых вычетов, предусмотренным подпунктом 7 пункта 19 статьи 201 Налогового кодекса Российской Федерации) - итого СумАкДок7Итог А N(13) О  
Объем подакцизного товара (по документу) всего, литр (по документам, подтверждающим обоснованность применения налоговых вычетов, предусмотренным подпунктом 3 пункта 19 статьи 201 Налогового кодекса Российской Федерации) - итого ОбПТДок3Итог А N(13.3) О  

Таблица 3.12

Фамилия, имя, отчество (ФИОТип)

Наименование элемента Сокращенное наименование (код) элемента Признак типа элемента Формат элемента Признак обязательности элемента Дополнительная информация
Фамилия Фамилия А Т(1-60) О  
Имя Имя А Т(1-60) О  
Отчество (при наличии) Отчество А Т(1-60) Н  

III. ОПИСАНИЕ ФАЙЛА ОБМЕНА СВЕДЕНИЙ ИЗ ДОКУМЕНТОВ, ПОДТВЕРЖДАЮЩИХ РЕАЛИЗАЦИЮ ЭТИЛОВОГО СПИРТА

4. Имя файла обмена должно иметь следующий вид:

R_T_A_K_O_GGGGMMDD_N, где:

R_T - префикс, принимающий значение: KO_RRAKZ.201.19.2;

А_K - идентификатор получателя информации, где: А - идентификатор получателя, которому направляется файл обмена, K - идентификатор конечного получателя, для которого предназначена информация из данного файла обмена. Передача файла от отправителя к конечному получателю (K) может осуществляться в несколько этапов через другие налоговые органы, осуществляющие передачу файла на промежуточных этапах, которые обозначаются идентификатором А. В случае передачи файла от отправителя к конечному получателю при отсутствии налоговых органов, осуществляющих передачу на промежуточных этапах, значения идентификаторов А и K совпадают. Каждый из идентификаторов (А и K) имеет вид для налоговых органов - четырехразрядный код (код налогового органа в соответствии с классификатором СОНО);

О - идентификатор отправителя информации, имеет вид:

для организаций - девятнадцатиразрядный код ИНН и КПП организации (обособленного подразделения);

для физических лиц - двенадцатиразрядный код ИНН, при отсутствии ИНН - последовательность из двенадцати нулей.

GGGG - год формирования передаваемого файла, ММ - месяц, DD - день;

N - идентификационный номер файла (длина - от 1 до 36 знаков, идентификационный номер файла должен обеспечивать уникальность файла).

Расширение имени файла - xml. Расширение имени файла может указываться как строчными, так и прописными буквами.

Параметры первой строки файла обмена

Первая строка XML файла должна иметь следующий вид:

<?xml version ="1.0" encoding ="windows-1251"?>

Имя файла, содержащего XML схему файла обмена, должно иметь следующий вид:

KO_RRAKZ.201.19.2_l_837_00_05_02_xx, где хх - номер версии схемы.

Расширение имени файла - xsd.

XML схема файла обмена приводится отдельным файлом.

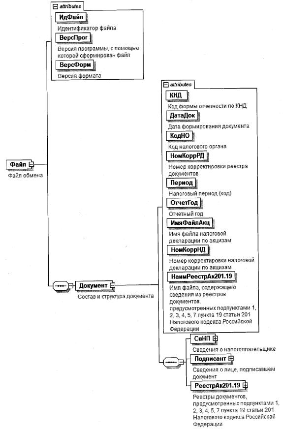
5. Логическая модель файла обмена представлена в виде диаграммы структуры файла обмена на рисунке 2 настоящего формата. Элементами логической модели файла обмена являются элементы и атрибуты XML файла. Перечень структурных элементов логической модели файла обмена и сведения о них приведены в таблицах 5.1 - 5.18 настоящего формата.

Для каждого структурного элемента логической модели файла обмена приводятся следующие сведения:

наименование элемента. Приводится полное наименование элемента. В строке таблицы могут быть описаны несколько элементов, наименования которых разделены символом "|". Такая форма записи применяется при наличии в файле обмена только одного элемента из описанных в этой строке;

сокращенное наименование (код) элемента. Приводится сокращенное наименование элемента. Синтаксис сокращенного наименования должен удовлетворять спецификации XML;

признак типа элемента. Может принимать следующие значения: "С" - сложный элемент логической модели (содержит вложенные элементы), "П" - простой элемент логической модели, реализованный в виде элемента XML файла, "А" - простой элемент логической модели, реализованный в виде атрибута элемента XML файла. Простой элемент логической модели не содержит вложенные элементы;

формат элемента. Формат элемента представляется следующими условными обозначениями: Т - символьная строка; N - числовое значение (целое или дробное).

Формат символьной строки указывается в виде T(n-k) или Т(=k), где: n - минимальное количество знаков, k - максимальное количество знаков, символ "-" - разделитель, символ "=" означает фиксированное количество знаков в строке. В случае, если минимальное количество знаков равно 0, формат имеет вид Т(0-k). В случае, если максимальное количество знаков не ограничено, формат имеет вид Т(n-).

Формат числового значения указывается в виде N(m.k), где: m - максимальное количество знаков в числе, включая знак (для отрицательного числа), целую и дробную часть числа без разделяющей десятичной точки, k - максимальное число знаков дробной части числа. Если число знаков дробной части числа равно 0 (то есть число целое), то формат числового значения имеет вид N(m).

Для простых элементов, являющихся базовыми в XML, например, элемент с типом "date", поле "Формат элемента" не заполняется. Для таких элементов в поле "Дополнительная информация" указывается тип базового элемента;

признак обязательности элемента определяет обязательность наличия элемента (совокупности наименования элемента и его значения) в файле обмена. Признак обязательности элемента может принимать следующие значения: "О" - наличие элемента в файле обмена обязательно; "Н" - наличие элемента в файле обмена необязательно, то есть элемент может отсутствовать. Если элемент принимает ограниченный перечень значений (по классификатору, кодовому словарю), то признак обязательности элемента дополняется символом "К". Например, "ОК". В случае, если количество реализаций элемента может быть более одной, то признак обязательности элемента дополняется символом "М". Например, "НМ" или "ОКМ".

К вышеперечисленным признакам обязательности элемента может добавляться значение "У" в случае описания в XML схеме условий, предъявляемых к элементу в файле обмена, описанных в графе "Дополнительная информация". Например, "НУ" или "ОКУ";

дополнительная информация содержит, при необходимости, требования к элементу файла обмена, не указанные ранее. Для сложных элементов указывается ссылка на таблицу, в которой описывается состав данного элемента. Для элементов, принимающих ограниченный перечень значений из классификатора (кодового словаря), указывается соответствующее наименование классификатора (кодового словаря) или приводится перечень возможных значений. Для классификатора (кодового словаря) может указываться ссылка на его местонахождение. Для элементов, использующих пользовательский тип данных, указывается наименование типового элемента.

Рисунок 2. Диаграмма структуры файла обмена

Таблица 5.1

Файл обмена (Файл)

Наименование элемента Сокращенное наименование (код) элемента Признак типа элемента Формат элемента Признак обязательности элемента Дополнительная информация
Идентификатор файла ИдФайл А Т(1-255) ОУ Содержит (повторяет) имя сформированного файла (без расширения)
Версия программы, с помощью которой сформирован файл ВерсПрог А Т(1-40) О  
Версия формата ВерсФорм А Т(1-5) О Принимает значение: 5.02
Состав и структура документа Документ С   О Состав элемента представлен в таблице 5.2

Таблица 5.2

Состав и структура документа (Документ)

Наименование элемента Сокращенное наименование (код) элемента Признак типа элемента Формат элемента Признак обязательности элемента Дополнительная информация
Индекс Индекс А Т(=7) ОК Типовой элемент <КНДТип>.
Принимает значение: 0000115
Номер корректировки реестра документов НомКоррРД А N(3) О Принимает значение:
0 - первичный реестр,
1 - корректировка,
2 - последующая корректировка и другие
Элемент повторяет значение элемента <НомКоррРД> из файла с префиксом KO_RRAKZ.201.19
Реестры документов, предусмотренных подпунктами 1, 2, 3, 4, 5, 7 пункта 19 статьи 201 Налогового кодекса Российской Федерации РеестрАк201.19 С   О Состав элемента представлен в таблице 5.3

Таблица 5.3

Реестры документов, предусмотренные подпунктами 1, 2, 3, 4, 5, 7 пункта 19 статьи 201 Налогового кодекса Российской Федерации (РеестрАк201.19)

Наименование элемента Сокращенное наименование (код) элемента Признак типа элемента Формат элемента Признак обязательности элемента Дополнительная информация
Реестры в соответствии с подпунктами 4, 5 пункта 19 статьи 201 Налогового кодекса Российской Федерации РрАк201.19.45 С   О Состав элемента представлен в таблице 5.4
Реестры в соответствии с подпунктами 1, 2, 3 и 7 пункта 19 статьи 201 Налогового кодекса Российской Федерации РрАк201.19.1237 С   О Состав элемента представлен в таблице 5.5
Реестры в соответствии с подпунктами 4, 5 и подпунктами 1, 2, 3 и 7 пункта 19 статьи 201 Налогового кодекса Российской Федерации по коду вида подакцизного товара и коду показателя РрАк201.19 С   ОМ Состав элемента представлен в таблице 5.6

Таблица 5.4

Реестры в соответствии с подпунктами 4, 5 пункта 19 статьи 201 Налогового кодекса Российской Федерации (РрАк201.19.45)

Наименование элемента Сокращенное наименование (код) элемента Признак типа элемента Формат элемента Признак обязательности элемента Дополнительная информация
Объем подакцизного товара (по документу), литры или литры безводного спирта (по документам, подтверждающим обоснованность применения налоговых вычетов, предусмотренным подпунктом 4 пункта 19 статьи 201 Налогового кодекса Российской Федерации) - итого ОбПТДок4Итог А N(13.3) О  
Объем реализованной подакцизной продукции, для производства которой использован подакцизный товар, литры или литры безводного спирта (по документам, подтверждающим обоснованность применения налоговых вычетов, предусмотренным подпунктом 5 пункта 19 статьи 201 Налогового кодекса Российской Федерации) - итого ОбПТДок5Итог А N(13.3) О  

Таблица 5.5

Реестры в соответствии с подпунктами 1, 2, 3 и 7 пункта 19 статьи 201 Налогового кодекса Российской Федерации (РрАк201.19.1237)

Наименование элемента Сокращенное наименование (код) элемента Признак типа элемента Формат элемента Признак обязательности элемента Дополнительная информация
Объем подакцизного товара (по документу), литры (по документам, подтверждающим обоснованность применения налоговых вычетов, предусмотренным подпунктами 1 и/или 2 пункта 19 статьи 201 Налогового кодекса Российской Федерации) - итого ОбПТДок12Итог А N(13.3) О  
Сумма уплаченного акциза по документу, руб. (по документам, подтверждающим обоснованность применения налоговых вычетов, предусмотренным подпунктом 7 пункта 19 статьи 201 Налогового кодекса Российской Федерации) - итого СумАкДок7Итог А N(13) О  
Объем подакцизного товара (по документу) всего, литр (по документам, подтверждающим обоснованность применения налоговых вычетов, предусмотренным подпунктом 3 пункта 19 статьи 201 Налогового кодекса Российской Федерации) - итого ОбПТДок3Итог А N(13.3) О  

Таблица 5.6

Реестры в соответствии с подпунктами 4, 5 и подпунктами 1, 2, 3 и 7 пункта 19 статьи 201 Налогового кодекса Российской Федерации по коду вида подакцизного товара и коду показателя (РрАк201.19)

Наименование элемента Сокращенное наименование (код) элемента Признак типа элемента Формат элемента Признак обязательности элемента Дополнительная информация
Код вида подакцизного товара КодПТ П Т(=3) ОК Типовой элемент <СКВПТТип>.
Принимает значения в соответствии с приложением N 2 "Коды видов подакцизных товаров" к Порядку заполнения декларации по акцизам на этиловый спирт, алкогольную и (или) подакцизную спиртосодержащую продукцию, а также на виноград, утвержденному приказом ФНС России от 27.08.2020 N ЕД-7-3/610@ (зарегистрировано в Минюсте России 14.09.2020 N 59819) (далее - Порядок заполнения декларации)
Сумма акциза, подлежащая налоговому вычету в рублях СумАкВыч П N(13) О  
Код показателя КодПок П Т(=5) ОК Принимает значения в соответствии с приложением N 3 "Коды показателей, используемые при заполнении налоговой декларации" к Порядку заполнения декларации
Реестры в соответствии с подпунктами 4, 5 и подпунктами 1, 2, 3 и 7 пункта 19 статьи 201 Налогового кодекса Российской Федерации по коду вида подакцизного товара и коду показателя (графы 4 - 30) РрАк201.19Гр4-30 С   ОМ Состав элемента представлен в таблице 5.7

Таблица 5.7

Реестры в соответствии с подпунктами 4, 5 и подпунктами 1, 2, 3 и 7 пункта 19 статьи 201 Налогового кодекса Российской Федерации по коду вида подакцизного товара и коду показателя (графы 4 - 30) (РрАк201.19Гр4-30)

Наименование элемента Сокращенное наименование (код) элемента Признак типа элемента Формат элемента Признак обязательности элемента Дополнительная информация
Реестры в соответствии с подпунктами 4, 5 пункта 19 статьи 201 Налогового кодекса Российской Федерации по контрагенту, коду вида подакцизного товара и коду показателя РрАк201.19.45Пок С   О Состав элемента представлен в таблице 5.8
Реестры в соответствии с подпунктами 1, 2, 3 и 7 пункта 19 статьи 201 Налогового кодекса Российской Федерации по контрагенту и коду вида подакцизного товара РрАк201.19.1237Пр С   ОМ Состав элемента представлен в таблице 5.12

Таблица 5.8

Реестры в соответствии с подпунктами 4, 5 пункта 19 статьи 201 Налогового кодекса Российской Федерации по контрагенту, коду вида подакцизного товара и коду показателя (РрАк201.19.45Пок)

Наименование элемента Сокращенное наименование (код) элемента Признак типа элемента Формат элемента Признак обязательности элемента Дополнительная информация
Документы, подтверждающие обоснованность применения налоговых вычетов, предусмотренные подпунктом 4 пункта 19 статьи 201 Налогового кодекса Российской Федерации ДокПдтвВыч4 С   О Состав элемента представлен в таблице 5.9
Документы, подтверждающие обоснованность применения налоговых вычетов, предусмотренные подпунктом 5 пункта 19 статьи 201 Налогового кодекса Российской Федерации ДокПдтвВыч5 С   О Состав элемента представлен в таблице 5.10

Таблица 5.9

Документы, подтверждающие обоснованность применения налоговых вычетов, предусмотренные подпунктом 4 пункта 19 статьи 201 Налогового кодекса Российской Федерации (ДокПдтвВыч4)

Наименование элемента Сокращенное наименование (код) элемента Признак типа элемента Формат элемента Признак обязательности элемента Дополнительная информация
Наименование документа НаимДок А Т(1-255) О  
Номер документа НомерДок А Т(1-20) Н  
Дата документа ДатаДок А Т(=10) О Типовой элемент <ДатаТип>.
Дата в формате ДД.ММ.ГГГГ
Объем подакцизного товара (по документу), литры или литры безводного спирта ОбПТДок4 А N(13.3) О  

Таблица 5.10

Документы, подтверждающие обоснованность применения налоговых вычетов, предусмотренные подпунктом 5 пункта 19 статьи 201 Налогового кодекса Российской Федерации (ДокПдтвВыч5)

Наименование элемента Сокращенное наименование (код) элемента Признак типа элемента Формат элемента Признак обязательности элемента Дополнительная информация
Объем реализованной подакцизной продукции, для производства которой использован подакцизный товар, литры или литры безводного спирта ОбИТДок5 А N(13.3) О  
Контрагент (покупатель) по документу - организация | КонрагПокОрг
С   О Типовой элемент <КонрагОргТип>.
Состав элемента представлен в таблице 5.16
Контрагент (покупатель) по документу - индивидуальный предприниматель КонрагПокИП С   О Типовой элемент <КонрагИПТип>.
Состав элемента представлен в таблице 5.17
Документы, подтверждающие факт реализации ДокПдтвВыч С   ОМ Состав элемента представлен в таблице 5.11

Таблица 5.11

Документы, подтверждающие факт реализации (ДокПдтвВыч)

Наименование элемента Сокращенное наименование (код) элемента Признак типа элемента Формат элемента Признак обязательности элемента Дополнительная информация
Наименование документа НаимДок А Т( 1-250) О  
Номер документа НомерДок А Т(1-29) Н  
Дата документа ДатаДок А Т(=10) О Типовой элемент <ДатаТип>.
Дата в формате ДД.ММ.ГГГГ

Таблица 5.12

Реестры в соответствии с подпунктами 1, 2, 3 и 7 пункта 19 статьи 201 Налогового кодекса Российской Федерации по контрагенту и коду вида подакцизного товара (РрАк201.19.1237Пр)

Наименование элемента Сокращенное наименование (код) элемента Признак типа элемента Формат элемента Признак обязательности элемента Дополнительная информация
Контрагент (продавец) по документу - организация | КонрагПрОрг С   О Типовой элемент <КонрагОргТип>.
Состав элемента представлен в таблице 5.16
Контрагент (продавец) по документу - индивидуальный предприниматель КонрагПрИП С   О Типовой элемент <КонрагИПТип>.
Состав элемента представлен в таблице 5.17
Код вида подакцизного товара КодПТ П Т(=3) ОК Типовой элемент <СКВПТТип>
Принимает значения в соответствии с приложением N 2 "Коды видов подакцизных товаров" к Порядку заполнения декларации, а именно: 251 | 252 | 253 | 254 | 255 | 256
Документы, подтверждающие обоснованность применения налоговых вычетов, предусмотренные подпунктами 1 и/или 2 пункта 19 статьи 201 Налогового кодекса Российской Федерации ДокПдтвВыч12 С   О Состав элемента представлен в таблице 5.13
Документы, подтверждающие обоснованность применения налоговых вычетов, предусмотренные подпунктом 7 пункта 19 статьи 201 Налогового кодекса Российской Федерации ДокПдтвВыч7 С   О Состав элемента представлен в таблице 5.14
Документы, подтверждающие обоснованность применения налоговых вычетов, предусмотренные подпунктом 3 пункта 19 статьи 201 Налогового кодекса Российской Федерации ДокПдтвВыч3 С   О Состав элемента представлен в таблице 5.15

Таблица 5.13

Документы, подтверждающие обоснованность применения налоговых вычетов, предусмотренные подпунктами 1 и/или 2 пункта 19 статьи 201 Налогового кодекса Российской Федерации (ДокПдтвВыч12)

Наименование элемента Сокращенное наименование (код) элемента Признак типа элемента Формат элемента Признак обязательности элемента Дополнительная информация
Наименование документа НаимДок А Т( 1-255) О  
Номер документа НомерДок А Т(1-29) Н  
Дата документа ДатаДок А Т(=10) О Типовой элемент <ДатаТип>.
Дата в формате ДД.ММ.ГГГГ
Объем подакцизного товара (по документу), литры ОбПТДок1 А N(13.3) О  

Таблица 5.14

Документы, подтверждающие обоснованность применения налоговых вычетов, предусмотренные подпунктом 7 пункта 19 статьи 201 Налогового кодекса Российской Федерации (ДокПдтвВыч7)

Наименование элемента Сокращенное наименование (код) элемента Признак типа элемента Формат элемента Признак обязательности элемента Дополнительная информация
Наименование документа НаимДок А Т(1-255) О  
Номер документа НомерДок А Т(1-20) Н  
Дата документа ДатаДок А Т(=10) О Типовой элемент <ДатаТип>.
Дата в формате ДД.ММ.ГГГГ
Сумма уплаченного акциза по документу, руб. СумАкДок7 А N(13) О  

Таблица 5.15

Документы, подтверждающие обоснованность применения налоговых вычетов, предусмотренные подпунктом 3 пункта 19 статьи 201 Налогового кодекса Российской Федерации (ДокПдтвВыч3)

Наименование элемента Сокращенное наименование (код) элемента Признак типа элемента Формат элемента Признак обязательности элемента Дополнительная информация
Наименование документа НаимДок А Т(1-255) О  
Номер документа НомерДок А Т(1-20) Н  
Дата документа ДатаДок А Т(=10) О Типовой элемент <ДатаТип>.
Дата в формате ДД.ММ.ГГГГ
Объем подакцизного товара (по документу) всего, литр ОбПТДок3 А N(13.3) О  

Таблица 5.16

Контрагент - организация (КонрагОргТип)

Наименование элемента Сокращенное наименование (код) элемента Признак типа элемента Формат элемента Признак обязательности элемента Дополнительная информация
Наименование (полное или сокращенное, с указанием организационно-правовой формы) НаимОрг А Т(1-1000) О  
ИНН организации ИННЮЛ А Т(=10) Н Типовой элемент <ИННЮЛТип>.
Элемент обязателен для российских контрагентов и отсутствует для иностранных контрагентов
КПП организации КПП А Т(=9) Н Типовой элемент <КППТип>.
Элемент обязателен для российских контрагентов и отсутствует для иностранных контрагентов

Таблица 5.17

Контрагент - индивидуальный предприниматель (КонрагИПТип)

Наименование элемента Сокращенное наименование (код) элемента Признак типа элемента Формат элемента Признак обязательности элемента Дополнительная информация
ИНН индивидуального предпринимателя ИННФЛ А Т(=12) Н Типовой элемент <ИННФЛТип>.
Элемент обязателен для российских контрагентов и отсутствует для иностранных контрагентов
Фамилия, имя, отчество (при наличии) индивидуального предпринимателя ФИО С   О Типовой элемент <ФИОТип>.
Состав элемента представлен в таблице 5.18

Таблица 5.18

Фамилия, имя, отчество (ФИОТип)

Наименование элемента Сокращенное наименование (код) элемента Признак типа элемента Формат элемента Признак обязательности элемента Дополнительная информация
Фамилия Фамилия А Т(1-60) О  
Имя Имя А Т(1-60) О  
Отчество (при наличии) Отчество А Т(1-60) н  

Приложение N 6
к приказу ФНС России
от 01.03.2022 г. N ЕД-7-15/173@

ФОРМАТ ПРЕДСТАВЛЕНИЯ РЕЕСТРОВ ДОКУМЕНТОВ, ПРЕДУСМОТРЕННЫХ ПОДПУНКТАМИ 4, 5, 6, 7 ПУНКТА 29 СТАТЬИ 201 НАЛОГОВОГО КОДЕКСА РОССИЙСКОЙ ФЕДЕРАЦИИ, В ЭЛЕКТРОННОЙ ФОРМЕ

I. ОБЩИЕ ПОЛОЖЕНИЯ

1. Настоящий формат описывает требования к XML файлам (далее - файлы обмена) для передачи реестров документов, предусмотренных подпунктами 4, 5, 6, 7 пункта 29 статьи 201 Налогового кодекса Российской Федерации.

В электронной форме реестры документов, предусмотренные подпунктами 4, 5, 6, 7 пункта 29 статьи 201 Налогового кодекса Российской Федерации (далее - Реестры), представляются в виде двух обязательных форматов:

формат представления сведений, определяющих Реестры. Номер версии настоящего формата 5.02, часть 838.

формат представления сведений из документов, подтверждающих реализацию этилового спирта. Номер версии настоящего формата 5.02, часть 838-1.

II. ОПИСАНИЕ ФАЙЛА ОБМЕНА СВЕДЕНИЙ, ОПРЕДЕЛЯЮЩИХ РЕЕСТРЫ

2. Имя файла обмена должно иметь следующий вид: R_T_A_K_O_GGGGMMDD_N, где:

R_T - префикс, принимающий значение: KO_RRAKZ.201.29

А_K - идентификатор получателя информации, где: А - идентификатор получателя, которому направляется файл обмена, K - идентификатор конечного получателя, для которого предназначена информация из данного файла обмена. Передача файла от отправителя к конечному получателю (K) может осуществляться в несколько этапов через другие налоговые органы, осуществляющие передачу файла на промежуточных этапах, которые обозначаются идентификатором А. В случае передачи файла от отправителя к конечному получателю при отсутствии налоговых органов, осуществляющих передачу на промежуточных этапах, значения идентификаторов А и K совпадают. Каждый из идентификаторов (А и K) имеет вид для налоговых органов - четырехразрядный код (код налогового органа в соответствии с классификатором "Система обозначения налоговых органов") (далее - СОНО);

О - идентификатор отправителя информации, имеет вид:

для организаций - девятнадцатиразрядный код (идентификационный номер налогоплательщика (далее - ИНН) и код причины постановки на учет (далее - КПП) организации (обособленного подразделения);

для физических лиц - двенадцатиразрядный код (ИНН физического лица, при отсутствии ИНН - последовательность из двенадцати нулей).

GGGG - год формирования передаваемого файла, ММ - месяц, DD - день;

N - идентификационный номер файла (длина - от 1 до 36 знаков, идентификационный номер файла должен обеспечивать уникальность файла).

Расширение имени файла - xml. Расширение имени файла может указываться как строчными, так и прописными буквами.

Параметры первой строки файла обмена

Первая строка XML файла должна иметь следующий вид:

<?xml version ="1.0" encoding ="windows-1251" ?>

Имя файла, содержащего XML схему файла обмена, должно иметь следующий вид:

KO_RRAKZ.201.29_1_838_00_05_02_xx, где хх - номер версии схемы. Расширение имени файла - xsd.

XML схема файла обмена приводится отдельным файлом.

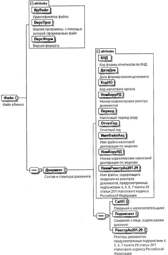
3. Логическая модель файла обмена представлена в виде диаграммы структуры файла обмена на рисунке 1 настоящего формата. Элементами логической модели файла обмена являются элементы и атрибуты XML файла. Перечень структурных элементов логической модели файла обмена и сведения о них приведены в таблицах 3.1 - 3.12 настоящего формата.

Для каждого структурного элемента логической модели файла обмена приводятся следующие сведения:

наименование элемента. Приводится полное наименование элемента. В строке таблицы могут быть описаны несколько элементов, наименования которых разделены символом "|". Такая форма записи применяется при наличии в файле обмена только одного элемента из описанных в этой строке;

сокращенное наименование (код) элемента. Приводится сокращенное наименование элемента. Синтаксис сокращенного наименования должен удовлетворять спецификации XML;

признак типа элемента. Может принимать следующие значения: "С" - сложный элемент логической модели (содержит вложенные элементы), "П" - простой элемент логической модели, реализованный в виде элемента XML файла, "А" - простой элемент логической модели, реализованный в виде атрибута элемента XML файла. Простой элемент логической модели не содержит вложенные элементы;

формат элемента. Формат элемента представляется следующими условными обозначениями: Т - символьная строка; N - числовое значение (целое или дробное).

Формат символьной строки указывается в виде T(n-k) или Т(=k), где: n - минимальное количество знаков, k - максимальное количество знаков, символ "-" - разделитель, символ "=" означает фиксированное количество знаков в строке. В случае, если минимальное количество знаков равно 0, формат имеет вид Т(0-k). В случае, если максимальное количество знаков не ограничено, формат имеет вид Т(n-).

Формат числового значения указывается в виде N(m.k), где: m - максимальное количество знаков в числе, включая знак (для отрицательного числа), целую и дробную часть числа без разделяющей десятичной точки, k - максимальное число знаков дробной части числа. Если число знаков дробной части числа равно 0 (то есть число целое), то формат числового значения имеет вид N(m).

Для простых элементов, являющихся базовыми в XML, например, элемент с типом "date", поле "Формат элемента" не заполняется. Для таких элементов в поле "Дополнительная информация" указывается тип базового элемента;

признак обязательности элемента определяет обязательность наличия элемента (совокупности наименования элемента и его значения) в файле обмена. Признак обязательности элемента может принимать следующие значения: "О" - наличие элемента в файле обмена обязательно; "Н" - наличие элемента в файле обмена необязательно, то есть элемент может отсутствовать. Если элемент принимает ограниченный перечень значений (по классификатору, кодовому словарю), то признак обязательности элемента дополняется символом "К". Например, "ОК". В случае, если количество реализаций элемента может быть более одной, то признак обязательности элемента дополняется символом "М". Например, "НМ" или "ОКМ".

К вышеперечисленным признакам обязательности элемента может добавляться значение "У" в случае описания в XML схеме условий, предъявляемых к элементу в файле обмена, описанных в графе "Дополнительная информация". Например, "НУ" или "ОКУ";

дополнительная информация содержит, при необходимости, требования к элементу файла обмена, не указанные ранее. Для сложных элементов указывается ссылка на таблицу, в которой описывается состав данного элемента. Для элементов, принимающих ограниченный перечень значений из классификатора (кодового словаря), указывается соответствующее наименование классификатора (кодового словаря) или приводится перечень возможных значений. Для классификатора (кодового словаря) может указываться ссылка на его местонахождение. Для элементов, использующих пользовательский тип данных, указывается наименование типового элемента.

Рисунок 1. Диаграмма структуры файла обмена

Таблица 3.1

Файл обмена (Файл)

Наименование элемента Сокращенное наименование (код) элемента Признак типа элемента Формат элемента Признак обязательности элемента Дополнительная информация
Идентификатор файла ИдФайл А Т(1-255) ОУ Содержит (повторяет) имя сформированного файла (без расширения)
Версия программы, с помощью которой сформирован файл ВерсПрог А Т(1-40) О  
Версия формата ВерсФорм А Т(1-5) О Принимает значение: 5.02
Состав и структура документа Документ С   О Состав элемента представлен в таблице 3.2

Таблица 3.2

Состав и структура документа (Документ)

Наименование элемента Сокращенное наименование (код) элемента Признак типа элемента Формат элемента Признак обязательности элемента Дополнительная информация
Код формы отчетности по КНД КНД А Т(=7) ОК Типовой элемент <КНДТип>.
Принимает значение: 1150116
Дата формирования документа ДатаДок А Т(=10) О Типовой элемент <ДатаТип>.
Дата в формате ДД.ММ.ГГГГ
Код налогового органа КодНО А Т(=4) ОК Типовой элемент <СОНОТип>.
Значение выбирается в соответствии с классификатором "Система обозначений налоговых органов"
Номер корректировки реестра документов НомКоррРД А N(3) О Принимает значение:
0 - первичный реестр,
1 - корректировка,
2 - последующая корректировка и другие
Налоговый период (код) Период А Т(=2) ОК Принимает значение:
01 - январь |
02 - февраль |
03 - март |
04 - апрель |
05 - май |
06 - июнь |
07 - июль |
08 - август |
09 - сентябрь |
10 - октябрь |
11 - ноябрь |
12 - декабрь |
71 - за январь при реорганизации (ликвидации) организации |
72 - за февраль при реорганизации (ликвидации) организации |
73 - за март при реорганизации (ликвидации) организации |
74 - за апрель при реорганизации (ликвидации) организации |
75 - за май при реорганизации (ликвидации) организации |
76 - за июнь при реорганизации (ликвидации) организации |
77 - за июль при реорганизации (ликвидации) организации |
78 - за август при реорганизации (ликвидации) организации |
79 - за сентябрь при реорганизации (ликвидации) организации |
80 - за октябрь при реорганизации (ликвидации) организации |
81 - за ноябрь при реорганизации (ликвидации) организации |
82 - за декабрь при реорганизации (ликвидации) организации
Отчетный год ОтчетГод А   О Типовой элемент <xs:gYear>.
Год в формате ГГГГ
Имя файла налоговой декларации по акцизам ИмяФайлАкц А Т(1-255) О Содержит имя файла (без расширения) ранее представленной налоговой декларации по акцизам, к которой представляется реестр
Номер корректировки налоговой декларации по акцизам НомКоррНД А N(3) О Принимает значение:
0 - первичный документ,
1, 2, 3 и так далее - уточненный документ.
Для уточненного документа значение должно быть на 1 больше ранее принятого налоговым органом документа
Имя файла, содержащего сведения из реестров документов, предусмотренных подпунктами 4, 5, 6, 7 пункта 29 статьи 201 Налогового кодекса Российской Федерации НаимРеестрАк201.29 А Т(1-255) О Содержит (повторяет) имя файла (с расширением) с префиксом KO_RRAKZ.201.29.2
Сведения о налогоплательщике СвНП С   О Состав элемента представлен в таблице 3.3
Сведения о лице, подписавшем документ Подписант С   О Состав элемента представлен в таблице 3.7
Реестры документов, предусмотренных подпунктами 4, 5, 6, 7 пункта 29 статьи 201 Налогового кодекса Российской Федерации РеестрАк201.29 С   О Состав элемента представлен в таблице 3.9

Таблица 3.3

Сведения о налогоплательщике (СвНП)

Наименование элемента Сокращенное наименование (код) элемента Признак типа элемента Формат элемента Признак обязательности элемента Дополнительная информация
Налогоплательщик - организация I НПЮЛ С   О Состав элемента представлен в таблице 3.4
Налогоплательщик - индивидуальный предприниматель НПФЛ С   О Состав элемента представлен в таблице 3.6

Таблица 3.4

Налогоплательщик - организация (НПЮЛ)

Наименование элемента Сокращенное наименование (код) элемента Признак типа элемента Формат элемента Признак обязательности элемента Дополнительная информация
Наименование организации НаимОрг А Т(1-1000) О  
ИНН юридического лица ИННЮЛ А Т(=10) О Типовой элемент <ИННЮЛТип>
КПП КПП А Т(=9) О Типовой элемент <КППТип>
Сведения о реорганизованной (ликвидированной) организации СвРеоргЮЛ С   Н Состав элемента представлен в таблице 3.5

Таблица 3.5

Сведения о реорганизованной (ликвидированной) организации (СвРеоргЮЛ)

Наименование элемента Сокращенное наименование (код) элемента Признак типа элемента Формат элемента Признак обязательности элемента Дополнительная информация
Код формы реорганизации (ликвидация) ФормРеорг А Т(=1) ОК Принимает значение:
0 - ликвидация |
1 - преобразование |
2 - слияние |
3 - разделение |
5 - присоединение |
6 - разделение с одновременным присоединением |
9 - закрытие обособленного подразделения
ИНН реорганизованной организации ИННЮЛ А Т(=10) НУ Типовой элемент <ИННЮЛТип>.
Элемент обязателен при <ФормРеорг> = 1|2|3|5|6|9
КПП реорганизованной организации КПП А Т(=9) НУ Типовой элемент <КППТип>.
Элемент обязателен при <ФормРеорг> = 1|2|3|5|6|9

Таблица 3.6

Налогоплательщик - индивидуальный предприниматель (НПФЛ)

Наименование элемента Сокращенное наименование (код) элемента Признак типа элемента Формат элемента Признак обязательности элемента Дополнительная информация
ИНН физического лица, зарегистрированного в качестве индивидуального предпринимателя ИННФЛ А Т(=12) О Типовой элемент <ИННФЛТип>
Фамилия, имя, отчество (при наличии) индивидуального предпринимателя ФИО С   О Типовой элемент <ФИОТип>.
Состав элемента представлен в таблице 3.12

Таблица 3.7

Сведения о лице, подписавшем документ (Подписант)

Наименование элемента Сокращенное наименование (код) элемента Признак типа элемента Формат элемента Признак обязательности элемента Дополнительная информация
Признак лица, подписавшего документ ПрПодп А Т(=1) ОК Принимает значение:
1 - налогоплательщик |
2 - представитель налогоплательщика
Номер контактного телефона Тлф А Т(1-20) Н  
Фамилия, имя, отчество (при наличии) ФИО С   О Типовой элемент <ФИОТип>.
Состав элемента представлен в таблице 3.12
Сведения о представителе налогоплательщика СвПред С   НУ Состав элемента представлен в таблице 3.8.
Элемент обязателен при <ПрПодп>=2

Таблица 3.8

Сведения о представителе налогоплательщика (СвПред)

Наименование элемента Сокращенное наименование (код) элемента Признак типа элемента Формат элемента Признак обязательности элемента Дополнительная информация
Наименование документа, подтверждающего полномочия представителя налогоплательщика НаимДок А ТЦ-120) О  
Наименование организации - представителя налогоплательщика НаимОрг А Т(1-1000) Н  

Таблица 3.9

Реестры документов, предусмотренных подпунктами 4, 5, 6, 7 пункта 29 статьи 201 Налогового кодекса Российской Федерации (РеестрАк201.29)

Наименование элемента Сокращенное наименование (код) элемента Признак типа элемента Формат элемента Признак обязательности элемента Дополнительная информация
Реестры в соответствии с подпунктами 6, 7 пункта 29 статьи 201 Налогового кодекса Российской Федерации РрАк201.29.67 С   О Состав элемента представлен в таблице 3.10
Реестры в соответствии с подпунктами 4, 5 пункта 29 статьи 201 Налогового кодекса Российской Федерации РрАк201.29.45 С   О Состав элемента представлен в таблице 3.11

Таблица 3.10

Реестры в соответствии с подпунктами 6, 7 пункта 29 статьи 201 Налогового кодекса Российской Федерации (РрАк201.29.67)

Наименование элемента Сокращенное наименование (код) элемента Признак типа элемента Формат элемента Признак обязательности элемента Дополнительная информация
Объем подакцизной продукции (по документу), для производства которой использован виноград: литры или литры безводного спирта (по документам, подтверждающим обоснованность применения налоговых вычетов, предусмотренным подпунктом 6 пункта 29 статьи 201 Налогового кодекса Российской Федерации) - итого ОбПТДок6Итог А N(13.3) О  
Объем реализованной подакцизной продукции, для производства которой использован виноград, литры или литры безводного спирта (по документам, подтверждающим обоснованность применения налоговых вычетов, предусмотренным подпунктом 7 пункта 29 статьи 201 Налогового кодекса Российской Федерации) ОбПТДок7Итог А N(13.3) О  

Таблица 3.11

Реестры в соответствии с подпунктами 4, 5 пункта 29 статьи 201 Налогового кодекса Российской Федерации (РрАк201.29.45)

Наименование элемента Сокращенное наименование (код) элемента Признак типа элемента Формат элемента Признак обязательности элемента Дополнительная информация
Объем приобретенного винограда (по документу), тонны (по документам, подтверждающим обоснованность применения налоговых вычетов, предусмотренным подпунктом 4 пункта 29 статьи 201 Налогового кодекса Российской Федерации) - итого ОбВинДок4Итог А N(13.3) О  
Объем приобретенного винограда (по документу), тонны (по документам, подтверждающим обоснованность применения налоговых вычетов, предусмотренным подпунктом 5 пункта 29 статьи 201 Налогового кодекса Российской Федерации) - итого ОбВинДок5Итог А N(13.3) О  

Таблица 3.12

Фамилия, имя, отчество (ФИОТип)

Наименование элемента Сокращенное наименование (код) элемента Признак типа элемента Формат элемента Признак обязательности элемента Дополнительная информация
Фамилия Фамилия А Т(1-60) О  
Имя Имя А Т(1-60) О  
Отчество (при наличии) Отчество А Т(1-60) Н  

III. ОПИСАНИЕ ФАЙЛА ОБМЕНА СВЕДЕНИЙ ИЗ ДОКУМЕНТОВ, ПОДТВЕРЖДАЮЩИХ РЕАЛИЗАЦИЮ ЭТИЛОВОГО СПИРТА

4. Имя файла обмена должно иметь следующий вид:

R_T_A_K_O_GGGGMMDD_N, где:

R_T- префикс, принимающий значение: KO_RRAKZ.201.29.2;

А_K - идентификатор получателя информации, где: А - идентификатор получателя, которому направляется файл обмена, K - идентификатор конечного получателя, для которого предназначена информация из данного файла обмена. Передача файла от отправителя к конечному получателю (K) может осуществляться в несколько этапов через другие налоговые органы, осуществляющие передачу файла на промежуточных этапах, которые обозначаются идентификатором А. В случае передачи файла от отправителя к конечному получателю при отсутствии налоговых органов, осуществляющих передачу на промежуточных этапах, значения идентификаторов А и K совпадают. Каждый из идентификаторов (А и K) имеет вид для налоговых органов - четырехразрядный код (код налогового органа в соответствии с классификатором СОНО);

О - идентификатор отправителя информации, имеет вид:

для организаций - девятнадцатиразрядный код ИНН и КПП организации (обособленного подразделения);

для физических лиц - двенадцатиразрядный код ИНН, при отсутствии ИНН - последовательность из двенадцати нулей.

GGGG - год формирования передаваемого файла, ММ - месяц, DD - день;

N - идентификационный номер файла (длина - от 1 до 36 знаков, идентификационный номер файла должен обеспечивать уникальность файла).

Расширение имени файла - xml. Расширение имени файла может указываться как строчными, так и прописными буквами.

Параметры первой строки файла обмена

Первая строка XML файла должна иметь следующий вид:

<?xml version ="1.0" encoding ="windows-1251"?>

Имя файла, содержащего XML схему файла обмена, должно иметь следующий вид:

KO_RRAKZ.201.29.2_1_838_00_05_02_xx , где хх - номер версии схемы.

Расширение имени файла - xsd.

XML схема файла обмена приводится отдельным файлом.

5. Логическая модель файла обмена представлена в виде диаграммы структуры файла обмена на рисунке 2 настоящего формата. Элементами логической модели файла обмена являются элементы и атрибуты XML файла. Перечень структурных элементов логической модели файла обмена и сведения о них приведены в таблицах 5.1 - 5.16 настоящего формата.

Для каждого структурного элемента логической модели файла обмена приводятся следующие сведения:

наименование элемента. Приводится полное наименование элемента. В строке таблицы могут быть описаны несколько элементов, наименования которых разделены символом "|". Такая форма записи применяется при наличии в файле обмена только одного элемента из описанных в этой строке;

сокращенное наименование (код) элемента. Приводится сокращенное наименование элемента. Синтаксис сокращенного наименования должен удовлетворять спецификации XML;

признак типа элемента. Может принимать следующие значения: "С" - сложный элемент логической модели (содержит вложенные элементы), "П" - простой элемент логической модели, реализованный в виде элемента XML файла, "А" - простой элемент логической модели, реализованный в виде атрибута элемента XML файла. Простой элемент логической модели не содержит вложенные элементы;

формат элемента. Формат элемента представляется следующими условными обозначениями: Т - символьная строка; N - числовое значение (целое или дробное).

Формат символьной строки указывается в виде T(n-k) или Т(=k), где: n - минимальное количество знаков, k - максимальное количество знаков, символ "-" - разделитель, символ "=" означает фиксированное количество знаков в строке. В случае, если минимальное количество знаков равно 0, формат имеет вид Т(0-k). В случае, если максимальное количество знаков не ограничено, формат имеет вид Т(n-).

Формат числового значения указывается в виде N(m.k), где: m - максимальное количество знаков в числе, включая знак (для отрицательного числа), целую и дробную часть числа без разделяющей десятичной точки, к - максимальное число знаков дробной части числа. Если число знаков дробной части числа равно 0 (то есть число целое), то формат числового значения имеет вид N(m).

Для простых элементов, являющихся базовыми в XML, например, элемент с типом "date", поле "Формат элемента" не заполняется. Для таких элементов в поле "Дополнительная информация" указывается тип базового элемента;

признак обязательности элемента определяет обязательность наличия элемента (совокупности наименования элемента и его значения) в файле обмена. Признак обязательности элемента может принимать следующие значения: "О" - наличие элемента в файле обмена обязательно; "Н" - наличие элемента в файле обмена необязательно, то есть элемент может отсутствовать. Если элемент принимает ограниченный перечень значений (по классификатору, кодовому словарю), то признак обязательности элемента дополняется символом "К". Например, "ОК". В случае, если количество реализаций элемента может быть более одной, то признак обязательности элемента дополняется символом "М". Например, "НМ" или "ОКМ".

К вышеперечисленным признакам обязательности элемента может добавляться значение "У" в случае описания в XML схеме условий, предъявляемых к элементу в файле обмена, описанных в графе "Дополнительная информация". Например, "НУ" или "ОКУ";

дополнительная информация содержит, при необходимости, требования к элементу файла обмена, не указанные ранее. Для сложных элементов указывается ссылка на таблицу, в которой описывается состав данного элемента. Для элементов, принимающих ограниченный перечень значений из классификатора (кодового словаря), указывается соответствующее наименование классификатора (кодового словаря) или приводится перечень возможных значений. Для классификатора (кодового словаря) может указываться ссылка на его местонахождение. Для элементов, использующих пользовательский тип данных, указывается наименование типового элемента.

Рисунок 2. Диаграмма структуры файла обмена

Таблица 5.1

Файл обмена (Файл)

Наименование элемента Сокращенное наименование (код) элемента Признак типа элемента Формат элемента Признак обязательности элемента Дополнительная информация
Идентификатор файла ИдФайл А Т(1-255) ОУ Содержит (повторяет) имя сформированного файла (без расширения)
Версия программы, с помощью которой сформирован файл ВерсПрог А Т(1-40) О  
Версия формата ВерсФорм А Т(1-5) О Принимает значение: 5.02
Состав и структура документа Документ С   О Состав элемента представлен в таблице 5.2

Таблица 5.2

Состав и структура документа (Документ)

Наименование элемента Сокращенное наименование (код) элемента Признак типа элемента Формат элемента Признак обязательности элемента Дополнительная информация
Индекс Индекс А Т(=7) ОК Типовой элемент <КНДТип>.
Принимает значение: 0000116
Номер корректировки реестра документов НомКоррРД А N(3) О Принимает значение:
0 - первичный реестр,
1 - корректировка,
2 - последующая корректировка и другие
Элемент повторяет значение элемента <НомКоррРД> из файла с префиксом KO_RRAKZ.201.29
Реестры документов, предусмотренных подпунктами 4, 5, 6, 7 пункта 29 статьи 201 Налогового кодекса Российской Федерации Реестр Ак201.29 С   О Состав элемента представлен в таблице 5.3

Таблица 5.3

Реестры документов, предусмотренных подпунктами 4, 5, 6, 7 пункта 29 статьи 201 Налогового кодекса Российской Федерации (РеестрАк201.29)

Наименование элемента Сокращенное наименование (код) элемента Признак типа элемента Формат элемента Признак обязательности элемента Дополнительная информация
Реестры в соответствии с подпунктами 6, 7 пункта 29 статьи 201 Налогового кодекса Российской Федерации РрАк201.29.67 С   О Состав элемента представлен в таблице 5.4
Реестры в соответствии с подпунктами 4, 5 пункта 29 статьи 201 Налогового кодекса Российской Федерации РрАк201.29.45 С   О Состав элемента представлен в таблице 5.5
Реестры в соответствии с подпунктами 6, 7 и подпунктами 4, 5 пункта 29 статьи 201 Налогового кодекса Российской Федерации по коду вида подакцизного товара и коду показателя РрАк201.29 С   ОМ Состав элемента представлен в таблице 5.6

Таблица 5.4

Реестры в соответствии с подпунктами 6, 7 пункта 29 статьи 201 Налогового кодекса Российской Федерации (РрАк201.29.67)

Наименование элемента Сокращенное наименование (код) элемента Признак типа элемента Формат элемента Признак обязательности элемента Дополнительная информация
Объем подакцизной продукции (по документу), для производства которой использован виноград: литры или литры безводного спирта (по документам, подтверждающим обоснованность применения налоговых вычетов, предусмотренным подпунктом 6 пункта 29 статьи 201 Налогового кодекса Российской Федерации) - итого ОбПТДок6Итог А N(13.3) О  
Объем реализованной подакцизной продукции, для производства которой использован виноград, литры или литры безводного спирта (по документам, подтверждающим обоснованность применения налоговых вычетов, предусмотренным подпунктом 7 пункта 29 статьи 201 Налогового кодекса Российской Федерации) ОбПТДок7Итог А N(13.3) О  

Таблица 5.5

Реестры в соответствии с подпунктами 4, 5 пункта 29 статьи 201 Налогового кодекса Российской Федерации (РрАк201.29.45)

Наименование элемента Сокращенное наименование (код) элемента Признак типа элемента Формат элемента Признак обязательности элемента Дополнительная информация
Объем приобретенного винограда (по документу), тонны (по документам, подтверждающим обоснованность применения налоговых вычетов, предусмотренным подпунктом 4 пункта 29 статьи 201 Налогового кодекса Российской Федерации) - итого ОбВинДок4Итог А N(13.3) О  
Объем приобретенного винограда (по документу), тонны (по документам, подтверждающим обоснованность применения налоговых вычетов, предусмотренным подпунктом 5 пункта 29 статьи 201 Налогового кодекса Российской Федерации) - итого ОбВинДок5Итог А N(13.3) О  

Таблица 5.6

Реестры в соответствии с подпунктами 6, 7 и подпунктами 4, 5 пункта 29 статьи 201 Налогового кодекса Российской Федерации по коду вида подакцизного товара и коду показателя (РрАк201.29)

Наименование элемента Сокращенное наименование (код) элемента Признак типа элемента Формат элемента Признак обязательности элемента Дополнительная информация
Код вида подакцизного товара КодПТ П Т(=3) ОК Типовой элемент <СКВПТТип>.
Принимает значения в соответствии с приложением N 2 "Коды видов подакцизных товаров" к Порядку заполнения декларации по акцизам на этиловый спирт, алкогольную и (или) подакцизную спиртосодержащую продукцию, а также на виноград, утвержденному приказом ФНС России от
27.08.2020 N ЕД-7-3/610@ (зарегистрировано в Минюсте России 14.09.2020 N 59819) (далее - Порядок заполнения декларации)
Сумма акциза, подлежащая налоговому вычету в рублях СумАкВыч П N(13) О  
Код показателя КодПок П Т(=5) ОК Принимает значения в соответствии с приложением N 3 "Коды показателей, используемые при заполнении налоговой декларации" к Порядку заполнения декларации
Реестры в соответствии с подпунктами 6, 7 пункта 29 статьи 201 Налогового кодекса Российской Федерации по коду вида подакцизного товара и коду показателя (графы 4 - 26) РрАк201.29Гр4-26 С   ОМ Состав элемента представлен в таблице 5.7

Таблица 5.7

Реестры в соответствии с подпунктами 6, 7 пункта 29 статьи 201 Налогового кодекса Российской Федерации по коду вида подакцизного товара и коду показателя (графы 4 - 26) (РрАк201.29Гр4-26)

Наименование элемента Сокращенное наименование (код) элемента Признак типа элемента Формат элемента Признак обязательности элемента Дополнительная информации
Реестры в соответствии с подпунктами 6, 7 пункта 29 статьи 201 Налогового кодекса Российской Федерации по коду вида подакцизного товара и коду показателя РрАк201.29.67Пок С   О Состав элемента представлен в таблице 5.8
Реестры в соответствии с подпунктами 4, 5 пункта 29 статьи 201 Налогового кодекса Российской Федерации по контрагенту и коду вида подакцизного товара РрАк201.29.45Пр С   ОМ Состав элемента представлен в таблице 5.12

Таблица 5.8

Реестры в соответствии с подпунктами 6, 7 пункта 29 статьи 201 Налогового кодекса Российской Федерации по коду вида подакцизного товара и коду показателя (РрАк201.29.67Пок)

Наименование элемента Сокращенное наименование (код) элемента Признак типа элемента Формат элемента Признак обязательности элемента Дополнительная информация
Документы, подтверждающие обоснованность применения налоговых вычетов, предусмотренные подпунктом 6 пункта 29 статьи 201 Налогового кодекса Российской Федерации ДокПдтвВыч6 С   О Состав элемента представлен в таблице 5.9
Документы, подтверждающие обоснованность применения налоговых вычетов, предусмотренные подпунктом 7 пункта 29 статьи 201 Налогового кодекса Российской Федерации ДокПдтвВыч7 С   О Состав элемента представлен в таблице 5.10

Таблица 5.9

Документы, подтверждающие обоснованность применения налоговых вычетов, предусмотренные подпунктом 6 пункта 29 статьи 201 Налогового кодекса Российской Федерации (ДокПдтвВыч6)

Наименование элемента Сокращенное наименование (код) элемента Признак типа элемента Формат элемента Признак обязательности элемента Дополнительная информация
Наименование документа НаимДок А ТЦ-255) О  
Номер документа НомерДок А Т(1-29) Н  
Дата документа ДатаДок А Т(=10) О Типовой элемент <ДатаТип>.
Дата в формате ДД.ММ.ГГГГ
           
Объем подакцизной продукции (по документу), для производства которой использован виноград: литры или литры безводного спирта ОбПТДок6 А N(13.3) О  

Таблица 5.10

Документы, подтверждающие обоснованность применения налоговых вычетов, предусмотренные подпунктом 7 пункта 29 статьи 201 Налогового кодекса Российской Федерации (ДокПдтвВыч7)

Наименование элемента Сокращенное наименование (код) элемента Признак типа элемента Формат элемента Признак обязательности элемента Дополнительная информация
Объем реализованной подакцизной продукции, для производства которой использован виноград, литры или литры безводного спирта ОбПТДок7 А N(13.3) О  
Контрагент (покупатель) по документу - организация | КонрагПокОрг С   О Типовой элемент <КонрагОргТип>.
Состав элемента представлен в таблице 5.13
Контрагент (покупатель) по документу - индивидуальный предприниматель КонрагПокИП С   О Типовой элемент <КонрагИПТип>.
Состав элемента представлен в таблице 5.14
Документы, подтверждающие факт реализации ДокПдтвВыч С   ОМ Состав элемента представлен в таблице 5.11

Таблица 5.11

Документы, подтверждающие факт реализации (ДокПдтвВыч)

Наименование элемента Сокращенное наименование (код) элемента Признак типа элемента Формат элемента Признак обязательности элемента Дополнительная информация
Наименование документа НаимДок А Т( 1-250) О  
Номер документа НомерДок А Т(1-29) Н  
Дата документа ДатаДок А Т(=10) О Типовой элемент <ДатаТип>.
Дата в формате ДД.ММ.ГГГГ

Таблица 5.12

Реестры в соответствии с подпунктами 4, 5 пункта 29 статьи 201 Налогового кодекса Российской Федерации по контрагенту и коду вида подакцизного товара (РрАк201.29.45Пр)

Наименование элемента Сокращенное наименование (код) элемента Признак типа элемента Формат элемента Признак обязательности элемента Дополнительная информация
Контрагент (продавец) по документу - организация | КонрагПрОрг С   О Типовой элемент <КонрагОргТип>.
Состав элемента представлен в таблице 5.13
Контрагент (продавец) по документу - индивидуальный предприниматель КонрагПрИП С   О Типовой элемент <КонрагИПТип>.
Состав элемента представлен в таблице 5.14
Код вида подакцизного товара КодПТ П Т(=3) ОК Типовой элемент <СКВПТТип>
Принимает значения в соответствии с приложением N 2 "Коды видов подакцизных товаров" к Порядку заполнения декларации, а именно: 294
Документы, подтверждающие обоснованность применения налоговых вычетов, предусмотренные подпунктом 4 пункта 29 статьи 201 Налогового кодекса Российской Федерации ДокПдтвВыч4 С   О Типовой элемент <ДокПдтвВычТип>.
Состав элемента представлен в таблице 5.15
Документы, подтверждающие обоснованность применения налоговых вычетов, предусмотренные подпунктом 5 пункта 29 статьи 201 Налогового кодекса Российской Федерации ДокПдтвВыч5 С   О Типовой элемент <ДокПдтвВычТип>.
Состав элемента представлен в таблице 5.15

Таблица 5.13

Контрагент - организация (КонрагОргТип)

Наименование элемента Сокращенное наименование (код) элемента Признак типа элемента Формат элемента Признак обязательности элемента Дополнительная информация
Наименование (полное или сокращенное, с указанием организационно-правовой формы) НаимОрг А Т(1-1000) О  
ИНН организации ИННЮЛ А Т(=10) Н Типовой элемент <ИННЮЛТип>.
Элемент обязателен для российских контрагентов и отсутствует для иностранных контрагентов
КПП организации КПП А Т(=9) Н Типовой элемент <КППТип>.
Элемент обязателен для российских контрагентов и отсутствует для иностранных контрагентов

Таблица 5.14

Контрагент - индивидуальный предприниматель (КонрагИПТип)

Наименование элемента Сокращенное наименование (код) элемента Признак типа элемента Формат элемента Признак обязательности элемента Дополнительная информация
ИНН индивидуального предпринимателя ИННФЛ А Т(=12) Н Типовой элемент <ИННФЛТип>.
Элемент обязателен для российских контрагентов и отсутствует для иностранных контрагентов
Фамилия, имя, отчество (при наличии) индивидуального предпринимателя ФИО С   О Типовой элемент <ФИОТип>.
Состав элемента представлен в таблице 5.16

Таблица 5.15

Документы, подтверждающие обоснованность применения налоговых вычетов, предусмотренные подпунктами 4, 5 пункта 29 статьи 201 Налогового кодекса Российской Федерации (ДокПдтвВычТип)

Наименование элемента Сокращенное наименование (код) элемента Признак типа элемента Формат элемента Признак обязательности элемента Дополнительная информация
Наименование документа НаимДок А Т(1-255) О  
Номер документа НомерДок А Т(1-29) Н  
Дата документа ДатаДок А Т(=10) О Типовой элемент <ДатаТип>.
Дата в формате ДД.ММ.ГГГГ
Объем приобретенного винограда (по документу), тонны ОбВинДок А N(13.3) О  

Таблица 5.16

Фамилия, имя, отчество (ФИОТип)

Наименование элемента Сокращенное наименование (код) элемента Признак типа элемента Формат элемента Признак обязательности элемента Дополнительная информация
Фамилия Фамилия А Т(1-60) О  
Имя Имя А Т(1-60) О  
Отчество (при наличии) Отчество А Т(1-60) Н  

Приложение N 7
к приказу ФНС России
от 01.03.2022 г. N ЕД-7-15/173@

ПОРЯДОК
ПРЕДСТАВЛЕНИЯ РЕЕСТРОВ ДОКУМЕНТОВ, ПРЕДУСМОТРЕННЫХ ПОДПУНКТАМИ 1, 2, 3, 4, 5, 7 ПУНКТА 19, ПОДПУНКТАМИ 4, 5, 6, 7 ПУНКТА 29 СТАТЬИ 201 НАЛОГОВОГО КОДЕКСА РОССИЙСКОЙ ФЕДЕРАЦИИ

1. Реестры представляются в налоговые органы налогоплательщиком (его представителем) одновременно с налоговой декларацией по акцизам на этиловый спирт, алкогольную и (или) подакцизную спиртосодержащую продукцию, а также виноград, представляемой по форме (формату), утвержденной приказом ФНС России от 27.08.2020 N ЕД-7-3/610@ "Об утверждении формы, порядка заполнения и формата представления налоговой декларации по акцизам на этиловый спирт, алкогольную и (или) подакцизную спиртосодержащую продукцию, а также на виноград в электронной форме" (зарегистрирован Министерством юстиции Российской Федерации 14.09.2020, регистрационный N 59819), за налоговые периоды начиная с 1 декабря 2020 года (не позднее срока, установленного Налоговым кодексом Российской Федерации для представления налоговой декларации, в которой заявлены вычеты).

2. Направление реестров на бумажном носителе в виде почтового отправления или представление лично осуществляется по утвержденным настоящим приказом формам.

3. Направление реестров в электронной форме осуществляется по утвержденным настоящим приказом форматам в порядке, утвержденном приказом ФНС России от 16.07.2020 N ЕД-7-2/448@ "Об утверждении Порядка направления и получения документов, предусмотренных Налоговым кодексом Российской Федерации и используемых налоговыми органами при реализации своих полномочий в отношениях, регулируемых законодательством о налогах и сборах, а также представления документов по требованию налогового органа в электронной форме по телекоммуникационным каналам связи" (зарегистрирован Министерством юстиции Российской Федерации 19.08.2020, регистрационный N 59335) с изменениями, внесенными приказами ФНС России от 23.10.2020 N ЕД-7-15/772@ (зарегистрирован Министерством юстиции Российской Федерации 01.12.2020, регистрационный N 61185) и от 07.09.2021 N ЕД-7-8/795@ (зарегистрирован Министерством юстиции Российской Федерации 19.10.2021, регистрационный N 65470).

4. Представление реестров в налоговые органы представителем налогоплательщика осуществляется на основании доверенности, в порядке, установленном гражданским законодательством Российской Федерации.