Приказ ФНС РФ от 11.05.2022 N ЕД-7-8/389@

"Об утверждении форм документов, используемых налоговыми органами при осуществлении возврата суммы единого налогового платежа организации, индивидуального предпринимателя, и формата представления заявления о возврате денежных средств, перечисленных в бюджетную систему Российской Федерации в качестве единого налогового платежа организации, индивидуального предпринимателя, в электронной форме"
Редакция от 11.05.2022 — Документ утратил силу, см. «Приказ ФНС РФ от 30.11.2022 N ЕД-7-8/1133@»

Зарегистрировано в Минюсте России 15 июня 2022 г. N 68859


ФЕДЕРАЛЬНАЯ НАЛОГОВАЯ СЛУЖБА

ПРИКАЗ
от 11 мая 2022 г. N ЕД-7-8/389@

ОБ УТВЕРЖДЕНИИ ФОРМ ДОКУМЕНТОВ, ИСПОЛЬЗУЕМЫХ НАЛОГОВЫМИ ОРГАНАМИ ПРИ ОСУЩЕСТВЛЕНИИ ВОЗВРАТА СУММЫ ЕДИНОГО НАЛОГОВОГО ПЛАТЕЖА ОРГАНИЗАЦИИ, ИНДИВИДУАЛЬНОГО ПРЕДПРИНИМАТЕЛЯ, И ФОРМАТА ПРЕДСТАВЛЕНИЯ ЗАЯВЛЕНИЯ О ВОЗВРАТЕ ДЕНЕЖНЫХ СРЕДСТВ, ПЕРЕЧИСЛЕННЫХ В БЮДЖЕТНУЮ СИСТЕМУ РОССИЙСКОЙ ФЕДЕРАЦИИ В КАЧЕСТВЕ ЕДИНОГО НАЛОГОВОГО ПЛАТЕЖА ОРГАНИЗАЦИИ, ИНДИВИДУАЛЬНОГО ПРЕДПРИНИМАТЕЛЯ, В ЭЛЕКТРОННОЙ ФОРМЕ

В соответствии с пунктом 4 статьи 31 и пунктом 8 статьи 45.2 Налогового кодекса Российской Федерации (Собрание законодательства Российской Федерации, 1998, N31, ст. 3824; 2021, N49, ст. 8143), а также пунктом 1 Положения о Федеральной налоговой службе, утвержденного постановлением Правительства Российской Федерации от 30.09.2004 N 506 "Об утверждении Положения о Федеральной налоговой службе" (Собрание законодательства Российской Федерации, 2004, N 40, ст. 3961; 2021, N 34, ст. 6206), в целях совершенствования администрирования доходов бюджетной системы Российской Федерации и в связи с принятием Федерального закона от 29.11.2021 N 379-ФЗ "О внесении изменений в часть первую Налогового кодекса Российской Федерации" (Собрание законодательства Российской Федерации, 2021, N 49, ст. 8143) приказываю:

1. Утвердить:

форму заявления о возврате денежных средств, перечисленных в бюджетную o систему Российской Федерации в качестве единого налогового платежа организации, индивидуального предпринимателя, согласно приложению N 1 к настоящему приказу;

форму решения о возврате денежных средств, перечисленных в бюджетную систему Российской Федерации в качестве единого налогового платежа организации, индивидуального предпринимателя, согласно приложению N 2 к настоящему приказу;

форму решения об отказе в осуществлении возврата денежных средств, перечисленных в бюджетную систему Российской Федерации в качестве единого налогового платежа организации, индивидуального предпринимателя, согласно приложению N 3 к настоящему приказу;

форму извещения о принятом решении о возврате денежных средств, перечисленных в бюджетную систему Российской Федерации в качестве единого налогового платежа организации, индивидуального предпринимателя, согласно приложению N 4 к настоящему приказу;

форму извещения о принятом решении об отказе в осуществлении возврата денежных средств, перечисленных в бюджетную систему Российской Федерации в качестве единого налогового платежа организации, индивидуального предпринимателя, согласно приложению N 5 к настоящему приказу;

формат представления заявления о возврате денежных средств, перечисленных в бюджетную систему Российской Федерации в качестве единого налогового платежа организации, индивидуального предпринимателя, в электронной форме согласно приложению N 6 настоящему приказу.

2. Установить, что настоящий приказ вступает в силу с 1 июля 2022 года.

3. Контроль за исполнением настоящего приказа возложить на заместителя руководителя Федеральной налоговой службы, координирующего вопросы организационно-методологического обеспечения учета поступлений в бюджетную систему Российской Федерации платежей, администрируемых налоговыми органами.

Руководитель
Федеральной налоговой службы
Д.В. ЕГОРОВ

Приложение N 1
к приказу ФНС России
от 11.05.2022 г. N ЕД-7-8/389@

                          ИНН          
                                                               
    2620   1016                         Стр. 0 0 1

Форма по КНД 1110357

ЗАЯВЛЕНИЕ
О ВОЗВРАТЕ ДЕНЕЖНЫХ СРЕДСТВ, ПЕРЕЧИСЛЕННЫХ В БЮДЖЕТНУЮ СИСТЕМУ РОССИЙСКОЙ ФЕДЕРАЦИИ В КАЧЕСТВЕ ЕДИНОГО НАЛОГОВОГО ПЛАТЕЖА ОРГАНИЗАЦИИ, ИНДИВИДУАЛЬНОГО ПРЕДПРИНИМАТЕЛЯ

Номер заявления <1>                           Представляется в налоговый орган (код)                    
                                                                               
                                                                             
                                                                               
                                                                             
                                                                               
                                                                             
                                                                               
                                                                             
(наименование организации / фамилия, имя, отчество <2> индивидуального предпринимателя - налогоплательщика, плательщика сбора, плательщика страховых взносов, налогового агента) (далее - плательщик)
                                                                               
На основании статьи 45.2 Налогового кодекса Российской Федерации прошу вернуть денежные средства, перечисленные в бюджетную систему Российской Федерации в качестве единого налогового платежа организации, индивидуального предпринимателя
                                                                               
в размере:                         .     рублей.                                      
                                                                               
                                                                               
                                                                               
                                                                               
                                                                               
                                                                               
Заявление составлено на       страницах с приложением подтверждающих документов или их копии на       листах            
                                                                                 
Достоверность и полноту сведений, указанных
в настоящем заявлении, подтверждаю:
    Заполняется работником налогового органа
    Сведения о представлении заявления
                                                                                   
    1 - плательщик     Настоящее заявление представлено (код) <3>                
    2 - представитель плательщика                                            
        на         страницах с приложением подтверждающих документов
                                                                                   
                                            или их копий на         листах                  
                                                                                   
                                                       
                                                                                   
                                            Дата представления заявления       .     .        
(фамилия, имя, отчество <2> руководителя организации либо представителя плательщика полностью)                            
                                                                                   
Номер контактного телефона                                                                  
                                                                                 
                                                                       
Подпись   Дата     .     .                                                    
                                                                                   
Наименование и реквизиты документа, подтверждающего полномочия представителя плательщика                                            
                                                                                   
                                                                                 
                                            Фамилия имя отчество <2>   Подпись
                                                                                 
                                                                                   
                                                                                 
                          ИНН          
                                                               
    2620   1023                         Стр. 0 0 1

Продолжение страницы 001

Сведения о счете

Наименование банка

                                                                             
                                                                             
                                                                               
                                                                             
                                                                               
                                                                             
                                                                               
                                                                             
                                                                               
Вид счета:       01-расчетный счет     07 - счет по вкладам (депозитам)     09 - корреспондентский счет                
            02 - текущий счет     08 - лицевой счет     13 - корреспондентский субсчет                
                                                                               
Банковский идентификационный код                                                          
                                                                               
                                                                             
                                                                               
Номер счета     (1 - налогоплательщика, 2 - плательщика сбора, 3 - плательщика страховых взносов, 4 - налогового агента)              
                                                                               
                                                                             
                                                                               
            1 - организация (ответственный участник консолидированной группы налогоплательщиков)                      
Получатель     2 - физическое лицо                                                  
            3 - орган, осуществляющий открытие и ведение лицевых счетов                                  
                                                                               
                                                                             
                                                                               
                                                                             
                                                                               
                                                                             
                                                                               
                                                                             
                                                                               
                                                                             
                                                                               
                                                                             
(полное наименование организации (ответственного участника консолидированной группы налогоплательщиков) / фамилия, имя, отчество <2> / полное наименование органа получателя платежа, осуществляющего открытие и ведение лицевых счетов)
                                                                               
Код бюджетной классификации получателя <4>                                                        
                                                                               
                                                                             
                                                                               
Номер лицевого счета получателя <4>                                                            
                                                                               
                                                                             

<1> Указывается уникальный (порядковый) номер заявления плательщика в текущем году.

<2> Отчество указывается при наличии.

<3> Указывается цифровой код из списка:

01 - на бумажном носителе (по почте); 02 - на бумажном носителе (лично); 04 - по телекоммуникационным каналам связи с электронной подписью; 05 - другое; 09 - на бумажном носителе с использованием штрих-кода (лично); 10 - на бумажном носителе с использованием штрих-кода (по почте).

<4> Указывается при возврате на счета в органе, осуществляющем открытие и ведение лицевых счетов.

                                                                               

Приложение N 2
к приказу ФНС России
от 11.05.2022 г. N ЕД-7-8/389@

Форма по КНД 1134003

     
  (наименование территориального органа Федерального казначейства, осуществляющего возврат)    
       
  (наименование управления ФНС России по субъекту Российской Федерации, передающего документ в территориальный орган Федерального казначейства)   (наименование налогового органа, принявшего решение)
       
  (ИНН/КПП управления ФНС России по субъекту Российской Федерации, передающего документ в территориальный орган Федерального казначейства)   (ИНН/КПП налогового органа, принявшего решение)

"____"______________ 20___ г. N _________

РЕШЕНИЕ
О ВОЗВРАТЕ ДЕНЕЖНЫХ СРЕДСТВ, ПЕРЕЧИСЛЕННЫХ В БЮДЖЕТНУЮ СИСТЕМУ РОССИЙСКОЙ ФЕДЕРАЦИИ В КАЧЕСТВЕ ЕДИНОГО НАЛОГОВОГО ПЛАТЕЖА ОРГАНИЗАЦИИ, ИНДИВИДУАЛЬНОГО ПРЕДПРИНИМАТЕЛЯ

На основании заявления                                                                    
            (наименование организации - налогоплательщика (плательщика сбора, плательщика страховых взносов, налогового агента, Ф.И.О <1> индивидуального предпринимателя, ИНН/КПП <2>) (далее - плательщик)
от "____"______________ 20___ г. N                   налоговым органом принято решение о возврате денежных средств, перечисленных в бюджетную
(дата представления заявления)   (регистрационный номер заявления)                                            
систему Российской Федерации в качестве единого налогового платежа организации, индивидуального предпринимателя в сумме                      
                                                                          рублей
(цифрами и прописью)      
на счет плательщика единого налогового платежа организации, индивидуального предпринимателя                                  
                                              (наименование счета и номер)
открытый в                                                                          
      (наименование банка)
                                                                               
(корреспондентский счет)
                                                    /                          
(БИК)   ИНН / КПП

Получатель  
  (наименование плательщика)

Руководитель
(заместитель руководителя)
       
         
(наименование налогового органа)   (подпись)   (Ф.И.О <1>)
         
(классный чин)        

<1> Отчество указывается при наличии

<2> КПП указывается для организаций

Приложение N 3
к приказу ФНС России
от 11.05.2022 г. N ЕД-7-8/389@

Форма по КНД 1134004

"____"______________ 20___ г. N _________

РЕШЕНИЕ
ОБ ОТКАЗЕ В ОСУЩЕСТВЛЕНИИ ВОЗВРАТА ДЕНЕЖНЫХ СРЕДСТВ, ПЕРЕЧИСЛЕННЫХ В БЮДЖЕТНУЮ СИСТЕМУ РОССИЙСКОЙ ФЕДЕРАЦИИ В КАЧЕСТВЕ ЕДИНОГО НАЛОГОВОГО ПЛАТЕЖА ОРГАНИЗАЦИИ, ИНДИВИДУАЛЬНОГО ПРЕДПРИНИМАТЕЛЯ

На основании заявления                                                                    
            (наименование организации - налогоплательщика (плательщика сбора, плательщика страховых взносов, налогового агента, Ф.И.О <1> индивидуального предпринимателя, ИНН/КПП <2>) (далее - налогоплательщик)
от "____"______________ 20___ г. N                   налоговым органом принято решение об отказе в осуществлении возврата денежных средств,
(дата представления заявления)   (регистрационный номер заявления)                                            
перечисленных в бюджетную систему Российской Федерации в качестве единого налогового платежа организации, индивидуального предпринимателя.        

Причина отказа:

налоговым органом установлено, что у налогоплательщика на дату принятия решения об отказе в осуществлении возврата отсутствует остаток денежных средств, перечисленных в бюджетную систему Российской Федерации в качестве единого налогового платежа организации, индивидуального предпринимателя, подлежащих возврату.

Начальник (и.о. начальника) отдела
по работе с задолженностью
    (   )
    (подпись)   (Ф.И.О <1>)  
           
        "____"______________ 20___ г.  
Руководитель (заместитель руководителя)          
           
(наименование налогового органа)          
      (   )
(классный чин)   (подпись)   (Ф.И.О <1>)  
           
        "____"______________ 20___ г.  
           
           

<1> Отчество указывается при наличии

<2> КПП указывается для организаций

Приложение N 4
к приказу ФНС России
от 11.05.2022 г. N ЕД-7-8/389@

Форма по КНД 1120489

   
     
     
     
     
    (наименование организации - налогоплательщика (плательщика сбора, плательщика страховых взносов, налогового агента, Ф.И.О <1> индивидуального предпринимателя, ИНН/КПП <2>)
     
(наименование налогового органа)    

"____"______________ 20___ г. N _________

ИЗВЕЩЕНИЕ
О ПРИНЯТОМ РЕШЕНИИ О ВОЗВРАТЕ ДЕНЕЖНЫХ СРЕДСТВ, ПЕРЕЧИСЛЕННЫХ В БЮДЖЕТНУЮ СИСТЕМУ РОССИЙСКОЙ ФЕДЕРАЦИИ В КАЧЕСТВЕ ЕДИНОГО НАЛОГОВОГО ПЛАТЕЖА ОРГАНИЗАЦИИ, ИНДИВИДУАЛЬНОГО ПРЕДПРИНИМАТЕЛЯ

На основании заявления                                                                    
            (наименование организации - налогоплательщика (плательщика сбора, плательщика страховых взносов, налогового агента, Ф.И.О <1> (отчество указывается при наличии) индивидуального предпринимателя, ИНН/КПП <2>)
от "____"______________ 20___ г. N                   налоговым органом принято решение от             N          
(дата представления заявления)   (регистрационный номер заявления)                     (реквизиты решения)
о возврате денежных средств, перечисленных в бюджетную систему Российской Федерации в качестве единого налогового платежа организации, индивидуального
предпринимателя, в сумме                                                                  
                                                                          рублей.
(цифрами и прописью)                              

<1> Отчество указывается при наличии

<2> КПП указывается для организаций

Приложение N 5
к приказу ФНС России
от 11.05.2022 г. N ЕД-7-8/389@

Форма по КНД 1120490

   
     
     
     
     
    (наименование организации - налогоплательщика (плательщика сбора, плательщика страховых взносов, налогового агента, Ф.И.О <1> индивидуального предпринимателя, ИНН/КПП <2>)
     
(наименование налогового органа)    

"____"______________ 20___ г. N _________

ИЗВЕЩЕНИЕ
О ПРИНЯТОМ РЕШЕНИИ ОБ ОТКАЗЕ В ОСУЩЕСТВЛЕНИИ ВОЗВРАТА ДЕНЕЖНЫХ СРЕДСТВ, ПЕРЕЧИСЛЕННЫХ В БЮДЖЕТНУЮ СИСТЕМУ РОССИЙСКОЙ ФЕДЕРАЦИИ В КАЧЕСТВЕ ЕДИНОГО НАЛОГОВОГО ПЛАТЕЖА ОРГАНИЗАЦИИ, ИНДИВИДУАЛЬНОГО ПРЕДПРИНИМАТЕЛЯ

На основании заявления                                                                    
            (наименование организации - налогоплательщика (плательщика сбора, плательщика страховых взносов, налогового агента, Ф.И.О <1> индивидуального предпринимателя, ИНН/КПП <2>) (далее - налогоплательщик)
от "____"______________ 20___ г. N                   налоговым органом принято решение от "____"______________ 20___ г. N          
(дата представления заявления)   (регистрационный номер заявления)                     (реквизиты решения)
об отказе в осуществлении возврата денежных средств, перечисленных в бюджетную систему Российской Федерации в качестве единого налогового платежа организации, индивидуального предпринимателя.

Причина отказа:

налоговым органом установлено, что у налогоплательщика на дату принятия решения об отказе в осуществлении возврата отсутствует остаток денежных средств, перечисленных в бюджетную систему Российской Федерации в качестве единого налогового платежа организации, индивидуального предпринимателя, подлежащих возврату.

<1> Отчество указывается при наличии

<2> КПП указывается для организаций

Приложение N 6
к приказу ФНС России
от 11.05.2022 г. N ЕД-7-8/389@

ФОРМАТ ПРЕДСТАВЛЕНИЯ ЗАЯВЛЕНИЯ О ВОЗВРАТЕ ДЕНЕЖНЫХ СРЕДСТВ, ПЕРЕЧИСЛЕННЫХ В БЮДЖЕТНУЮ СИСТЕМУ РОССИЙСКОЙ ФЕДЕРАЦИИ В КАЧЕСТВЕ ЕДИНОГО НАЛОГОВОГО ПЛАТЕЖА ОРГАНИЗАЦИИ, ИНДИВИДУАЛЬНОГО ПРЕДПРИНИМАТЕЛЯ, В ЭЛЕКТРОННОЙ ФОРМЕ

I. ОБЩИЕ СВЕДЕНИЯ

1. Настоящий формат описывает требования к XML файлам (далее - файл обмена) передачи в налоговые органы заявления о возврате денежных средств, перечисленных в бюджетную систему Российской Федерации в качестве единого налогового платежа организации, индивидуального предпринимателя в электронной форме.

2. Номер версии настоящего формата 5.01, часть CCLXII.

II. ОПИСАНИЕ ФАЙЛА ОБМЕНА

3. Имя файла обмена должно иметь следующий вид:

R_T_A_K_O_GGGGMMDD_N, где:

R_T - префикс, принимающий значение UT_ZVOZVRDENSR;

А_K - идентификатор получателя информации, где: А - идентификатор получателя, которому направляется файл обмена, K - идентификатор конечного получателя, для которого предназначена информация из данного файла обмена. Передача файла от отправителя к конечному получателю (K) может осуществляться в несколько этапов через другие налоговые органы, осуществляющие передачу файла на промежуточных этапах, которые обозначаются идентификатором А. В случае передачи файла от отправителя к конечному получателю при отсутствии налоговых органов, осуществляющих передачу на промежуточных этапах, значения идентификаторов А и K совпадают. Каждый из идентификаторов (А и K) имеет вид для налоговых органов - четырехразрядный код налогового органа;

О - идентификатор отправителя информации, имеет вид:

для организаций - девятнадцатиразрядный код (идентификационный номер налогоплательщика (далее - ИНН) и код причины постановки на учет (далее - КПП) организации (обособленного подразделения);

для физических лиц - двенадцатиразрядный код (ИНН физического лица, при наличии. При отсутствии ИНН - последовательность из двенадцати нулей).

GGGG - год формирования передаваемого файла, ММ - месяц, DD - день;

N - идентификационный номер файла. (Длина - от 1 до 36 знаков. Идентификационный номер файла должен обеспечивать уникальность файла).

Расширение имени файла - xml. Расширение имени файла может указываться как строчными, так и прописными буквами.

Параметры первой строки файла обмена

Первая строка XML файла должна иметь следующий вид:

<?xml version ="1.0" encoding ="windows-1251"?>

Имя файла, содержащего XML схему файла обмена, должно иметь следующий вид:

UT_ZVOZVRDENSR_1_262_00_05_01_xx, где хх - номер версии схемы.

Расширение имени файла - xsd.

XML схема файла обмена приводится отдельным файлом и размещается на официальном сайте Федеральной налоговой службы в информационно-телекоммуникационной сети "Интернет".

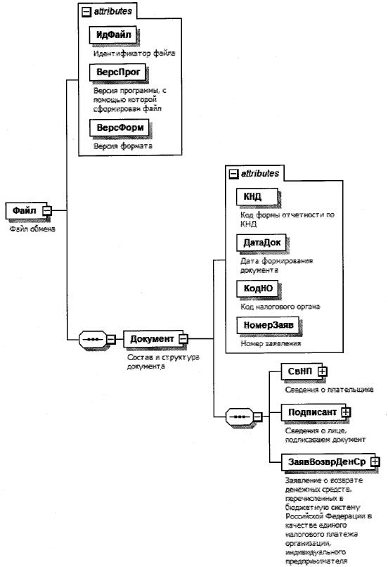
4. Логическая модель файла обмена представлена в виде диаграммы структуры файла обмена на рисунке 1 настоящего формата. Элементами логической модели файла обмена являются элементы и атрибуты XML файла. Перечень структурных элементов логической модели файла обмена и сведения о них приведены в таблицах 4.1 - 4.14 настоящего формата.

Для каждого структурного элемента логической модели файла обмена приводятся следующие сведения:

наименование элемента. Приводится полное наименование элемента. В строке таблицы могут быть описаны несколько элементов, наименования которых разделены символом "|". Такая форма записи применяется при наличии в файле обмена только одного элемента из описанных в этой строке;

сокращенное наименование (код) элемента. Приводится сокращенное наименование элемента. Синтаксис сокращенного наименования должен удовлетворять спецификации XML;

признак типа элемента. Может принимать следующие значения: "С" - сложный элемент логической модели (содержит вложенные элементы), "П" - простой элемент логической модели, реализованный в виде элемента XML файла, "А" - простой элемент логической модели, реализованный в виде атрибута элемента XML файла. Простой элемент логической модели не содержит вложенные элементы;

формат элемента. Формат элемента представляется следующими условными обозначениями: Т - символьная строка; N - числовое значение (целое или дробное).

Формат символьной строки указывается в виде Т(n-k) или Т(=k), где: n - минимальное количество знаков, k - максимальное количество знаков, символ "-" - разделитель, символ "=" означает фиксированное количество знаков в строке. В случае, если минимальное количество знаков равно 0, формат имеет вид Т(0-k). В случае, если максимальное количество знаков неограничено, формат имеет вид Т(n-).

Формат числового значения указывается в виде N(m.k), где: m - максимальное количество знаков в числе, включая знак (для отрицательного числа), целую и дробную часть числа без разделяющей десятичной точки, k - максимальное число знаков дробной части числа. Если число знаков дробной части числа равно 0 (то есть число целое), то формат числового значения имеет вид N(m).

Для простых элементов, являющихся базовыми в XML (определенными в сети "Интернет" по электронному адресу: http://www.w3.org/TR/xmlschema-0), например, элемент с типом "date", поле "Формат элемента" не заполняется. Для таких элементов в поле "Дополнительная информация" указывается тип базового элемента;

признак обязательности элемента определяет обязательность наличия элемента (совокупности наименования элемента и его значения) в файле обмена. Признак обязательности элемента может принимать следующие значения: "О" - наличие элемента в файле обмена обязательно; "Н" - наличие элемента в файле обмена необязательно, то есть элемент может отсутствовать. Если элемент принимает ограниченный перечень значений (по классификатору, кодовому словарю и тому подобному), то признак обязательности элемента дополняется символом "К". Например, "ОК". В случае, если количество реализаций элемента может быть более одной, то признак обязательности элемента дополняется символом "М". Например, "НМ" или "ОКМ".

К вышеперечисленным признакам обязательности элемента может добавляться значение "У" в случае описания в XML схеме условий, предъявляемых к элементу в файле обмена, описанных в графе "Дополнительная информация". Например, "НУ" или "ОКУ";

дополнительная информация содержит, при необходимости, требования к элементу файла обмена, не указанные ранее. Для сложных элементов указывается ссылка на таблицу, в которой описывается состав данного элемента. Для элементов, принимающих ограниченный перечень значений из классификатора (кодового словаря и тому подобного), указывается соответствующее наименование классификатора (кодового словаря и тому подобного) или приводится перечень возможных значений. Для классификатора (кодового словаря и тому подобного) может указываться ссылка на его местонахождение. Для элементов, использующих пользовательский тип данных, указывается наименование типового элемента.

Рисунок 1. Диаграмма структуры файла обмена

Таблица 4.1

Файл обмена (Файл)

Наименование элемента Сокращенное наименование (код) элемента Признак типа элемента Формат элемента Признак обязательности элемента Дополнительная информация
Идентификатор файла ИдФайл А Т(1-255) ОУ Содержит (повторяет) имя сформированного файла (без расширения)
Версия программы, с помощью которой сформирован файл ВерсПрог А Т(1-40) О  
Версия формата ВерсФорм А Т(1-5) О Принимает значение: 5.01
Состав и структура документа Документ С   О Состав элемента представлен в таблице 4.2

Таблица 4.2

Состав и структура документа (Документ)

Наименование элемента Сокращенное наименование (код) элемента Признак типа элемента Формат элемента Признак обязательности элемента Дополнительная информация
Код формы отчетности по КНД КНД А Т(=7) ОК Типовой элемент <КНДТип>.
Принимает значение: 1110357
Дата формирования документа ДатаДок А Т(=10) О Типовой элемент <ДатаТип>.
Дата в формате ДД.ММ.ГГГГ
Код налогового органа КодНО А Т(=4) ОК Типовой элемент <СОНОТип>
Номер заявления НомерЗаяв А N(10) О Порядковый номер заявления в году
Сведения о плательщике СвНП С   О Состав элемента представлен в таблице 4.3
Сведения о лице, подписавшем документ Подписант С   О Состав элемента представлен в таблице 4.6
Заявление о возврате денежных средств, перечисленных в бюджетную систему Российской Федерации в качестве единого налогового платежа организации, индивидуального предпринимателя ЗаявВозврДенСр С   О Состав элемента представлен в таблице 4.8

Таблица 4.3

Сведения о плательщике (СвНП)

Наименование элемента Сокращенное наименование (код) элемента Признак типа элемента Формат элемента Признак обязательности элемента Дополнительная информация
Плательщик - организация | НПЮЛ С   О Состав элемента представлен в таблице 4.4
Плательщик - индивидуальный предприниматель НПИП С   О Состав элемента представлен в таблице 4.5

Таблица 4.4

Плательщик - организация (НПЮЛ)

Наименование элемента Сокращенное наименование (код) элемента Признак типа элемента Формат элемента Признак обязательности элемента Дополнительная информация
Наименование организации НаимОрг А Т(1-1000) О  
ИНН организации ИННЮЛ А Т(=10) О Типовой элемент <ИННЮЛТип>
КПП КПП А Т(=9) О Типовой элемент <КППТип>

Таблица 4.5

Плательщик - индивидуальный предприниматель (НПИП)

Наименование элемента Сокращенное наименование (код) элемента Признак типа элемента Формат элемента Признак обязательности элемента Дополнительная информация
ИНН физического лица ИННФЛ А Т(=12) О Типовой элемент <ИННФЛТип>
Фамилия, имя, отчество (при наличии) индивидуального предпринимателя ФИО С   О Типовой элемент <ФИОТип>.
Состав элемента представлен в таблице 4.14

Таблица 4.6

Сведения о лице, подписавшем документ (Подписант)

Наименование элемента Сокращенное наименование (код) элемента Признак типа элемента Формат элемента Признак обязательности элемента Дополнительная информация
Признак лица, подписавшего документ ПрПодп А Т(=1) ОК Принимает значение:
1 - плательщик |
2 - представитель плательщика
Номер контактного телефона Тлф А Т(1-20) Н  
Фамилия, имя, отчество (при наличии) физического лица ФИО С   НУ Типовой элемент <ФИОТип>.
Состав элемента представлен в таблице 4.14.
Элемент обязателен при выполнении одного из условий:
- <ПрПодп>=2 |
- <ПрПодп>=1 и наличие <НПЮЛ>
Сведения о представителе плательщика СвПред С   НУ Состав элемента представлен в таблице 4.7.
Элемент обязателен для <ПрПодп>=2

Таблица 4.7

Сведения о представителе плательщика (СвПред)

Наименование элемента Сокращенное наименование (код) элемента Признак типа элемента Формат элемента Признак обязательности элемента Дополнительная информация
Наименование и реквизиты документа, подтверждающего полномочия представителя плательщика НаимДок А Т(1-120) О  

Таблица 4.8

Заявление о возврате денежных средств, перечисленных в бюджетную систему Российской Федерации в качестве единого налогового платежа организации, индивидуального предпринимателя (ЗаявВозврДенСр)

Наименование элемента Сокращенное наименование (код) элемента Признак типа элемента Формат элемента Признак обязательности элемента Дополнительная информация
Сумма к возврату СуммаВозврат А N(14.2) О  
Сведения о счете СвСчет С   О Состав элемента представлен в таблице 4.9
Сведения о получателе Получатель С   О Состав элемента представлен в таблице 4.10

Таблица 4.9

Сведения о счете (СвСчет)

Наименование элемента Сокращенное наименование (код) элемента Признак типа элемента Формат элемента Признак обязательности элемента Дополнительная информация
Наименование банка НаимБанк А Т(1-255) О  
Вид счета ВидСч А Т(=2) ОК Принимает значение:
01 - расчетный счет |
02 - текущий счет |
07 - счет по вкладам (депозитам) |
08 - лицевой счет |
09 - корреспондентский счет |
13 - корреспондентский субсчет
Банковский идентификационный код БИК А Т(=9) О Типовой элемент <БИКТип>
Признак номера счета ПрНомСч А Т(=1) ОК Принимает значение:
1 - налогоплательщик |
2 - плательщик сбора |
3 - плательщик страховых взносов |
4 - налоговый агент
Номер счета НомСч А Т(=20) О Типовой элемент <КорСчТип>

Таблица 4.10

Сведения о получателе (Получатель)

Наименование элемента Сокращенное наименование (код) элемента Признак типа элемента Формат элемента Признак обязательности элемента Дополнительная информация
Признак получателя ПрПолуч А Т(=1) ОК Принимает значение:
1 - организация (ответственный участник консолидированной группы налогоплательщиков) |
2 - физическое лицо |
3 - орган, осуществляющий открытие и ведение лицевых счетов
Получатель - организация | ПЮЛ С   ОУ Состав элемента представлен в таблице 4.11
Элемент заполняется при <ПрПолуч>=1
Получатель - физическое лицо | ПФЛ С   ОУ Состав элемента представлен в таблице 4.12
Элемент заполняется при <ПрПолуч>=2
Получатель - орган, осуществляющий открытие и ведение лицевых счетов ПОргЛицСч С   ОУ Состав элемента представлен в таблице 4.13
Элемент заполняется при <ПрПолуч>=3

Таблица 4.11

Получатель - организация (ПЮЛ)

Наименование элемента Сокращенное наименование (код) элемента Признак типа элемента Формат элемента Признак обязательности элемента Дополнительная информация
Наименование организации (ответственного участника консолидированной группы налогоплательщиков) НаимОрг А Т(1-1000) О  

Таблица 4.12

Получатель - физическое лицо (ПФЛ)

Наименование элемента Сокращенное наименование (код) элемента Признак типа элемента Формат элемента Признак обязательности элемента Дополнительная информация
Фамилия, имя, отчество (при наличии) физического лица ФИО С   О Типовой элемент <ФИОТип>.
Состав элемента представлен в таблице 4.14

Таблица 4.13

Получатель - орган, осуществляющий открытие и ведение лицевых счетов (ПОргЛицСч)

Наименование элемента Сокращенное наименование (код) элемента Признак типа элемента Формат элемента Признак обязательности элемента Дополнительная информация
Наименование органа, осуществляющего открытие и ведение лицевых счетов НаимОргЛицСч А Т(1-1000) О  
Код бюджетной классификации получателя КБКПолуч А Т(=20) НК Типовой элемент <КБКТип>.
Принимает значение в соответствии с Классификатором кодов классификации доходов бюджетов Российской Федерации
Номер лицевого счета получателя НомЛицСчПолуч А Т(=11) Н  

Таблица 4.14

Фамилия, имя, отчество (ФИОТип)

Наименование элемента Сокращенное наименование (код) элемента Признак типа элемента Формат элемента Признак обязательности элемента Дополнительная информация
Фамилия Фамилия А Т(1-60) О  
Имя Имя А Т(1-60) О  
Отчество Отчество А Т(1-60) н