Зарегистрировано в Минюсте России 16 сентября 2022 г. N 70122
ФЕДЕРАЛЬНАЯ НАЛОГОВАЯ СЛУЖБА
ПРИКАЗ
от 28 июля 2022 г. N ЕД-7-26/691@
ОБ УТВЕРЖДЕНИИ ФОРМАТА ПРЕДСТАВЛЕНИЯ АКТА О ПРИЕМКЕ ВЫПОЛНЕННЫХ РАБОТ В ЭЛЕКТРОННОЙ ФОРМЕ
В соответствии с пунктом 2 статьи 93 части первой Налогового кодекса Российской Федерации (Собрание законодательства Российской Федерации, 1998, N 31, ст. 3824; 2016, N 18, ст. 2506), а также на основании подпункта 5.9.51 пункта 5 Положения о Федеральной налоговой службе, утвержденного постановлением Правительства Российской Федерации от 30.09.2004 N 506 (Собрание законодательства Российской Федерации, 2004, N 40, ст. 3961; 2015, N 15, ст. 2286; 2017, N 15, ст. 2194), приказываю:
1. Утвердить формат представления акта о приемке выполненных работ в электронной форме согласно приложению к настоящему приказу.
2. Установить, что настоящий приказ вступает в силу по истечении 30 дней после дня его официального опубликования.
3. Контроль за исполнением настоящего приказа возложить на заместителя руководителя Федеральной налоговой службы, координирующего работу по методологическому и организационному обеспечению взаимодействия налогоплательщиков с ФНС России по телекоммуникационным каналам связи через операторов электронного документооборота.
Руководитель
Федеральной налоговой службы
Д.В. ЕГОРОВ
Приложение
к приказу ФНС России
от 28.07.2022 N ЕД-7-26/691@
ФОРМАТ ПРЕДСТАВЛЕНИЯ АКТА О ПРИЕМКЕ ВЫПОЛНЕННЫХ РАБОТ В ЭЛЕКТРОННОЙ ФОРМЕ
I. ОБЩИЕ ПОЛОЖЕНИЯ
1. Настоящий формат описывает требования к XML файлам передачи по телекоммуникационным каналам связи (далее - файл обмена) акта сдачи результата выполненных работ и его приемки заказчиком (далее - акт о приемке выполненных работ), оформление которого предусмотрено пунктом 4 статьи 753 Гражданского кодекса Российской Федерации (далее - ГК РФ) (Собрание законодательства Российской Федерации, 1996, N 5, ст. 410) (вне зависимости от наименования документа, устанавливающего гражданско-правовые права и обязанности сторон (подрядчика и заказчика) в соответствии с параграфом 3 "Строительный подряд" главы 37 "Подряд" ГК РФ: договор, контракт, соглашение и присутствия в этом наименовании указания на строительный подряд (далее - договор строительного подряда).
Настоящий формат может быть использован в случае сдачи результата выполненных работ по строительству или реконструкции предприятия, здания (в том числе жилого дома), сооружения или иного объекта, при выполнении монтажных, пусконаладочных и иных неразрывно связанных со строящимся объектом работ, а также работ по капитальному ремонту зданий и сооружений, если сторонами согласовано применение к таким работам правил о договоре строительного подряда (далее - строительные работы). Также формат может применяться для оформления сдачи результатов работ по текущему ремонту здания (в том числе жилого дома), сооружения или иного законченного строительством объекта.
2. Акт о приемке выполненных работ включает:
файл обмена информации подрядчика, состоящий из сведений передающей стороны об основаниях выполнения работ, их составе и стоимости, и другой информации подрядчика о существенных обстоятельствах оформляемого события (далее - файл обмена информации подрядчика) и подписанный электронной подписью лица, ответственного за оформление факта хозяйственной жизни со стороны подрядчика;
файл обмена информации заказчика, состоящий из сведений принимающей стороны в отношении оформляемого события (далее - информация заказчика) и подписанный электронной подписью лица, ответственного за оформление факта хозяйственной жизни со стороны заказчика.
Файл обмена информации заказчика, подписанный электронной подписью лица, ответственного за оформление факта хозяйственной жизни со стороны заказчика, может отсутствовать, если заказчик уклоняется от приемки выполненных работ.
3. Номер версии настоящего формата 1.00, часть 971.
II. ОПИСАНИЕ ФАЙЛА ОБМЕНА АКТА О ПРИЕМКЕ ВЫПОЛНЕННЫХ РАБОТ, ИНФОРМАЦИЯ ПОДРЯДЧИКА
4. Имя файла обмена должно иметь следующий вид;:
R_T_A_O_GGGGMMDD_N, где:
R_T - префикс, принимающий значение ON_AKTREZRABP, в общем случае или ON_AKTREZRABPXX, где XX = 01 формируется в случае, если законодательством Российской Федерации предусмотрено использование настоящего формата для товаров, подлежащих прослеживаемости;
A - идентификатор участника электронного документооборота - получателя файла обмена акта о приемке выполненных работ, информация подрядчика. Значение элемента представляется в виде ИдОЭДОКодПол, где:
ИдОЭДО - идентификатор оператора электронного документооборота (оператор ЭДО), услугами которого пользуется получатель файла обмена - символьный трехзначный код, присваивается Федеральной налоговой службой. В значении идентификатора допускаются символы латинского алфавита A - Z, a - z, цифры 0 - 9, знаки "@", ".", "-". Значение идентификатора регистронезависимо. При направлении документа не через оператора ЭДО идентификатор оператора ЭДО принимает значение "000";
КодПол - код получателя файла обмена (заказчика или уполномоченного им лица) - уникальный код участника электронного документооборота, присваиваемый оператором ЭДО, длина кода получателя составляет не более 43 символов. При направлении документа не через оператора ЭДО ИдОтпр - глобальный уникальный идентификатор (GUID)), однозначно идентифицирующий участника документооборота;
O - идентификатор участника электронного документооборота - отправителя файла обмена акта о приемке выполненных работ, информации подрядчика. Значение элемента представляется в виде ИдОЭДОКодОтпр, где;
ИдОЭДО - идентификатор оператора ЭДО, услугами которого пользуется отправитель файла обмена - символьный трехзначный код. Присваивается Федеральной налоговой службой. В значении идентификатора допускаются символы латинского алфавита A - Z, a - z, цифры 0 - 9, знаки "@", ".", "-". Значение идентификатора регистронезависимо. При направлении документа не через оператора ЭДО идентификатор оператора электронного документооборота принимает значение "000";
КодОтпр - код отправителя файла обмена (подрядчика или уполномоченного им лица) - уникальный код участника электронного документооборота, присваиваемый оператором ЭДО, длина кода отправителя составляет не более 43 символов. При направлении документа не через оператора ЭДО ИдОтпр - глобальный уникальный идентификатор (GUID), однозначно идентифицирующий участника документооборота;
GGGG - год формирования передаваемого файла обмена, MM - месяц, DD - день;
N - 36 символьный глобально уникальный идентификатор GUID (Globally Unique IDentifier).
Расширение имени файла обмена - xml. Расширение имени файла обмена может указываться строчными или прописными буквами.
Параметры первой строки файла обмена
Первая строка XML файла должна иметь следующий вид:
<?xml version = "1.0" encoding = "windows-1251"?>
Имя файла, содержащего XML схему файла обмена, должно иметь следующий вид:
ON_AKTREZRABP_1_971_01_01_00_xx, где xx - номер версии схемы.
Расширение имени файла - xsd.
XML схема файла обмена в электронной форме приводится отдельным файлом и размещается на официальном сайте Федеральной налоговой службы. Выпуск новой версии (новых версий) схемы возможен при условии их непротиворечия требованиям данного документа (в части уточнения текста наименования отдельных элементов, дополнительной информации, увеличения количества знаков в формате элемента).
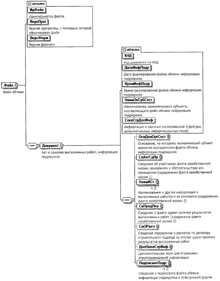
5. Логическая модель файла обмена представлена в виде диаграммы структуры файла обмена на рисунке 1 настоящего формата. Элементами логической модели файла обмена являются элементы и атрибуты XML файла. Перечень структурных элементов логической модели файла обмена и сведения о них приведены в таблицах 5.1 - 5.46 настоящего формата.
Для каждого структурного элемента логической модели файла обмена приводятся следующие сведения:
наименование элемента. Приводится полное наименование элемента. В строке таблицы могут быть описаны несколько элементов, наименования которых разделены символом "|". Такая форма записи применяется при наличии в файле обмена только одного элемента из описанных в этой строке;
сокращенное наименование (код) элемента. Приводится сокращенное наименование элемента. Синтаксис сокращенного наименования должен удовлетворять спецификации XML;
признак типа элемента. Может принимать следующие значения: "С" - сложный элемент логической модели (содержит вложенные элементы), "П" - простой элемент логической модели, реализованный в виде элемента XML файла, "А" - простой элемент логической модели, реализованный в виде атрибута элемента XML файла. Простой элемент логической модели не содержит вложенные элементы;
формат элемента. Формат элемента представляется следующими условными обозначениями: T - символьная строка; N - числовое значение (целое или дробное).
Формат символьной строки указывается в виде T(n-k) или T(=k), где: n - минимальное количество знаков, k - максимальное количество знаков, символ "-" - разделитель, символ "=" означает фиксированное количество знаков в строке. В случае, если минимальное количество знаков равно 0, формат имеет вид T(0-k). В случае, если максимальное количество знаков не ограничено, формат имеет вид T(n-).
Формат числового значения указывается в виде N(m.k), где: m - максимальное количество знаков в числе, включая знак (для отрицательного числа), целую и дробную часть числа без разделяющей десятичной точки, k - максимальное число знаков дробной части числа. Если число знаков дробной части числа равно 0 (то есть число целое), то формат числового значения имеет вид N(m).
Для простых элементов, являющихся базовыми в XML, таких как, элемент с типом "date", поле "Формат элемента" не заполняется. Для таких элементов в поле "Дополнительная информация" указывается тип базового элемента;
признак обязательности элемента определяет обязательность наличия элемента (совокупности наименования элемента и его значения) в файле обмена. Признак обязательности элемента может принимать следующие значения: "О" - наличие элемента в файле обмена обязательно; "Н" - наличие элемента в файле обмена необязательно, то есть элемент может отсутствовать. Если элемент принимает ограниченный перечень значений (по классификатору, кодовому словарю), то признак обязательности элемента дополняется символом "К". В случае, если количество реализаций элемента может быть более одной, то признак обязательности элемента дополняется символом "М".
К вышеперечисленным признакам обязательности элемента может добавляться значение "У" в случае описания в XML схеме условий, предъявляемых к элементу в файле обмена, описанных в графе "Дополнительная информация".;
дополнительная информация содержит, при необходимости, требования к элементу файла обмена, не указанные ранее. Для сложных элементов указывается ссылка на таблицу, в которой описывается состав данного элемента. Для элементов, принимающих ограниченный перечень значений из классификатора (кодового словаря), указывается соответствующее наименование классификатора (кодового словаря) или приводится перечень возможных значений. Для классификатора (кодового словаря) может указываться ссылка на его местонахождение. Для элементов, использующих пользовательский тип данных, указывается наименование типового элемента.

Рисунок 1. Диаграмма структуры файла обмена
Таблица 5.1
Файл обмена (Файл)
| Наименование элемента | Сокращенное наименование (код) элемента | Признак типа элемента | Формат элемента | Признак обязательности элемента | Дополнительная информация |
| Идентификатор файла | ИдФайл | А | T(1-255) | ОУ | Содержит (повторяет) имя сформированного файла (без расширения) |
| Версия программы, с помощью которой сформирован файл | ВерсПрог | А | T(1-40) | О | |
| Версия формата | ВерсФорм | А | T(1-5) | О | Принимает значение: 1.00 |
| Акт о приемке выполненных работ, информация подрядчика | Документ | С | | О | Состав элемента представлен в таблице 5.2 |
Таблица 5.2
Акт о приемке выполненных работ, информация подрядчика (Документ)
| Наименование элемента | Сокращенное наименование (код) элемента | Признак типа элемента | Формат элемента | Признак обязательности элемента | Дополнительная информация |
| Код документа по КНД | КНД | А | T(=7) | ОК | Типовой элемент <КНДТип>. Принимает значение: 1110335 |
| Дата формирования файла обмена информации подрядчика | ДатаИнфПодр | А | T(=10) | О | Типовой элемент <ДатаТип>. Дата в формате ДД.ММ.ГГГГ |
| Время формирования файла обмена информации подрядчика | ВремИнфПодр | А | T(=8) | О | Типовой элемент <ВремяТип>. Время в формате ЧЧ:ММ:СС |
| Наименование экономического субъекта, составляющего файл обмена информации подрядчика | НаимЭкСубСост | А | T(1-1000) | О | |
| Информация о наличии согласованной структуры дополнительных информационных полей | СоглСтрДопИнф | А | T(=14) | Н | Заполняется в случае формирования документа по договоренности сторон по настоящему формату с учетом согласованной структуры дополнительной информации. Принимает значение XXXX.YYYY.NNNN, где XXXX, YYYY и NNNN содержат информацию, позволяющую соответственно отправителю, получателю данного файла обмена информации подрядчика и третьей стороне (при соответствующем согласовании) в автоматизированном режиме обрабатывать информацию, содержащуюся в информационных полях данного документа. NNNN принимает значение "0000" |
| Основание, по которому экономический субъект является составителем файла обмена информации подрядчика | ОснДовОргСост | С | | Н | Типовой элемент <РеквДокТип>. Состав элемента представлен в таблице 5.21. Обязателен, если составитель информации подрядчика не является подрядчиком |
| Сведения об участниках факта хозяйственной жизни, основаниях и обстоятельствах его проведения (содержание факта хозяйственной жизни 1) | СвАктСдПр | С | | О | Состав элемента представлен в таблице 5.3 |
| Наименование и другая информация о выполненных работах и их стоимости (содержание факта хозяйственной жизни 2) | НаимИСт | С | | ОМ | Состав элемента представлен в таблице 5.8 |
| Сведения о факте сдачи-приемки результатов выполненных работ (содержание факта хозяйственной жизни 3) | СвПродПер | С | | О | Состав элемента представлен в таблице 5.10 |
| Сведения подрядчика о расчетах по договору строительного подряда по итогам сдачи-приемки результатов выполненных работ | СвОРасч | С | | Н | Состав элемента представлен в таблице 5.12 |
| Всего по акту за оформляемый/отчетный период выполнения работы (стоимость исполненных обязательств за оформляемый/отчетный период выполнения работы) | ВсегоАктОтч | С | | О | Типовой элемент <ВсегоАктТип>. Состав элемента представлен в таблице 5.36 |
| Всего по акту с начала проведения работ | ВсегоАктСНач | С | | НУ | Типовой элемент <ВсегоАктТип>. Состав элемента представлен в таблице 5.36. Обязателен, если <ПрНакИтог>=1 (Таблица 5.13). В ином случае не формируется |
| Дополнительное поле для отражения структурированной информации | ДопПолеСтрИнф | С | | НУ | Типовой элемент <ДопПолеСтрИнфТип>. Состав элемента представлен в таблице 5.45. Используется при значении элемента <ПрГосМун>=1 (Таблица 5.5). В ином случае не формируется |
| Настройки для формирования документа | НастрФормДок | С | | Н | Состав элемента представлен в таблице 5.13 |
| Сведения о подписанте файла обмена информации подрядчика в электронной форме | ПодписантПодр | С | | ОМ | Состав элемента представлен в таблице 5.14 |
Таблица 5.3
Сведения об участниках факта хозяйственной жизни, основаниях и обстоятельствах его проведения (содержание факта хозяйственной жизни 1) (СвАктСдПр)
| Наименование элемента | Сокращенное наименование (код) элемента | Признак типа элемента | Формат элемента | Признак обязательности элемента | Дополнительная информация |
| Номер документа (акт о приемке выполненных работ) | НомерДок | А | T(1-255) | О | При отсутствии указывается: "без номера". Регистрационный номер акта о приемке выполненных работ в системе делопроизводства хозяйствующего субъекта - составителя файла обмена информации подрядчика |
| Дата документа (акт о приемке выполненных работ) | ДатаДок | А | T(=10) | О | Типовой элемент <ДатаТип>. Дата в формате ДД.ММ.ГГГГ. Указывается дата присвоения регистрационного номера |
| Наименование объекта (стройки) | НаимОб | А | T(1-2000) | О | |
| Валюта договора строительного подряда, в рамках которого производится приемка выполненных работ: код | КодОКВДог | А | T(=3) | ОК | Типовой элемент <ОКВТип>. Принимает значение в соответствии с Общероссийским классификатором валют |
| Идентификатор объекта основных средств, принимаемых к учету заказчиком по итогам строительства | ИдОбОСИтСтр | А | T(1-255) | Н | Формируется по информации заказчика (в том числе согласно условиям договора строительного подряда). Относится ко всем наименованиям конструктивных решений (элементов), комплексов (видов) работ, оборудования, прочих выплат и затрат, кроме случаев, если <ИдОС> (Таблица 5.15) не содержит иное |
| Идентифицирующие признаки договора строительного подряда, в рамках которого производится приемка выполненных работ | ИдДог | С | | ОУ | Типовой элемент <ИдРеквДокТип>. Состав элемента представлен в таблице 5.20. При значении элемента <ПрГосМун>=1 (Таблица 5.5) обязательно заполнение элементов <НомерДок> и <ДатаДок> |
| Исправление акта о приемке выполненных работ | ИспрАктСдПр | С | | Н | Состав элемента представлен в таблице 5.4 |
| Сведения о подрядчике | СвПодр | С | | О | Типовой элемент <СвСторДогТип>. Состав элемента представлен в таблице 5.24 |
| Сведения о заказчике строительных работ | СвЗак | С | | О | Типовой элемент <СвСторДогТип>. Состав элемента представлен в таблице 5.24 |
| Данные об основаниях и обстоятельствах строительства объекта | ОсновСтроит | С | | Н | Состав элемента представлен в таблице 5.5 |
| Место выполнения работ | МестВыпРаб | С | | Н | Типовой элемент <АдресТип>. Состав элемента представлен в таблице 5.33 |
| Идентифицирующие признаки сметы, определяющей стоимость работ | ИдСмет | С | | Н | Типовой элемент <ИдРеквДокТип>. Состав элемента представлен в таблице 5.20 |
| Информация об изменении условий договора, приводящих к изменению сметы договора строительного подряда | | ИзмСмет | С | | НУ | Состав элемента представлен в таблице 5.6. Обязателен при значении элемента <ПрГосМун>=0 (Таблица 5.5) |
| Признак отсутствия изменений условий договора, приводящих к изменению сметы договора строительного подряда | ИзмСметНет | П | T(=17) | НУ | Принимает значение: смета не менялась. Обязателен при значении элемента <ПрГосМун>=0 (Таблица 5.5) |
| Документы-основания для сдачи результатов выполненных работ | ОснСдачи | С | | НМ | Типовой элемент <ИдРеквДокТип>. Состав элемента представлен в таблице 5.20 |
| Единица денежного измерения | ДенИзм | С | | О | Состав элемента представлен в таблице 5.7 |
| Информационное поле факта хозяйственной жизни 1 | ИнфПолФХЖ1 | С | | Н | Типовой элемент <ИнфПолТип>. Состав элемента представлен в таблице 5.43 |
| Дополнительное поле для отражения структурированной информации | ДопПолеСтрИнф | С | | НУ | Типовой элемент <ДопПолеСтрИнфТип>. Состав элемента представлен в таблице 5.45. Используется при значении элемента <ПрГосМун>=1 (Таблица 5.5). В ином случае не формируется |
Таблица 5.4
Исправление акта о приемке выполненных работ (ИспрАктСдПр)
| Наименование элемента | Сокращенное наименование (код) элемента | Признак типа элемента | Формат элемента | Признак обязательности элемента | Дополнительная информация |
| Исправление: N | НомИспр | А | N(3) | О | Принимает значение от 1 и более |
| Исправление: Дата | ДатаИспр | А | T(=10) | О | Типовой элемент <ДатаТип>. Дата в формате ДД.ММ.ГГГГ |
Таблица 5.5
Данные об основаниях и обстоятельствах строительства объекта (ОсновСтроит)
| Наименование элемента | Сокращенное наименование (код) элемента | Признак типа элемента | Формат элемента | Признак обязательности элемента | Дополнительная информация |
| Признак строительства для государственных и муниципальных нужд | ПрГосМун | А | T(=1) | ОК | Принимает значения: 1 - строительство для государственных и муниципальных нужд | 0 - иное |
| Реестровый номер контракта | РеестрНомКонт | А | T(=19) | НУ | Обязателен для значения элемента <ПрГосМун>=1 |
| Признак выполнения работ по нескольким объектам в рамках одного договора строительного подряда | ПрНескОбъект | А | T(=1) | НК | Принимает значения: 1 - условиями договора строительного подряда предусмотрено строительство нескольких объектов | 0 - договором строительного подряда предусматривается строительство одного объекта |
| Идентифицирующие признаки договора на строительство объекта | ИдКонтрСтр | С | | Н | Типовой элемент <ИдРеквДокТип>. Состав элемента представлен в таблице 5.20 |
| Идентифицирующий реквизит инвестора строительства объекта | ИдИнвСтр | С | | Н | Типовой элемент <ИдРекСостТип>. Состав элемента представлен в таблице 5.22 |
| Идентифицирующий реквизит заказчика строительства объекта | ИдЗакСтр | С | | Н | Типовой элемент <ИдРекСостТип>. Состав элемента представлен в таблице 5.22 |
| Идентифицирующий реквизит субподрядчика строительства объекта | ИдСубПодрСтр | С | | НМ | Типовой элемент <ИдРекСостТип>. Состав элемента представлен в таблице 5.22 |
| Дополнительное поле для отражения структурированной информации | ДопПолеСтрИнф | С | | НУ | Типовой элемент <ДопПолеСтрИнфТип>. Состав элемента представлен в таблице 5.45. Используется при значении элемента <ПрГосМун>=1 (Таблица 5.5). В ином случае не формируется |
Таблица 5.6
Информация об изменении условий договора, приводящих к изменению сметы договора строительного подряда (ИзмСмет)
| Наименование элемента | Сокращенное наименование (код) элемента | Признак типа элемента | Формат элемента | Признак обязательности элемента | Дополнительная информация |
| Версия сметы, определяющей цену строительных работ, после последнего изменения | КодСмет | А | N(2) | О | Принимает значение порядкового номера версии сметы с начала договора |
| Идентифицирующие признаки дополнительного соглашения к договору строительного подряда | ИдДопСогл | С | | О | Типовой элемент <ИдРеквДокТип>. Состав элемента представлен в таблице 5.20 |
Таблица 5.7
Единица денежного измерения (ДенИзм)
| Наименование элемента | Сокращенное наименование (код) элемента | Признак типа элемента | Формат элемента | Признак обязательности элемента | Дополнительная информация |
| Валюта: Код | КодОКВ | А | T(=3) | ОК | Типовой элемент <ОКВТип>. Код согласно Общероссийскому классификатору валют (ОКВ) |
| Валюта: Наименование | НаимОКВ | А | T(1-100) | НК | Наименование согласно Общероссийскому классификатору валют (ОКВ). Формируется автоматически согласно указанному коду валюты |
| Курс валюты | КурсВал | А | N(10.4) | Н | Формируется с учетом значения элемента <НомВал> |
| Номинал иностранной валюты, применяемый при установлении Банком России курса конкретной иностранной валюты | НомВал | А | N(6) | НК | Принимает значения: 10 | 1100 | 1000 | 10000 | 100000. Формируется в случае установления Банком России курса в отношении количества единиц иностранной валюты, кратной десяти |
Таблица 5.8
Наименование и другая информация о выполненных работах и их стоимости (содержание факта хозяйственной жизни 2) (НаимИСт)
| Наименование элемента | Сокращенное наименование (код) элемента | Признак типа элемента | Формат элемента | Признак обязательности элемента | Дополнительная информация |
| Сведения о выполненных работах по конструктивным решениям (элементам), комплексам (видам) работ, оборудованию, прочим выплатам и затратам | ВидРаб | С | | НМУ | Типовой элемент <СвВидРабТип>. Состав элемента представлен в таблице 5.15. Обязателен при отсутствии <Раздел> и <РасшифРес> и не применяется при наличии <РасшифРес> |
| Раздел по конструктивным решениям (видам работ) | Раздел | С | | НМУ | Состав элемента представлен в таблице 5.9. Обязателен при отсутствии <ВидРаб> и <РасшифРес> и не применяется при наличии <РасшифРес> |
| Элементы расчета стоимости выполненных работ в целях применения базисных (ресурсных) цен | РасшифРес | С | | НМУ | Типовой элемент <СвВидРабТип>. Состав элемента представлен в таблице 5.15. Формируется только при значении элемента <ПрИндЦен> (таблица 5.13) не равном 0000. При этом формируются только элементы <НомСтр>, <НомПоз>, <НаимТов>, <ЦенаТов>, <СтПоСметеБезНДС>, <КоэфПересч>, <СтТовБезНДС>, <ИнфПолФХЖ2>. Обязателен при отсутствии <ВидРаб> и <Раздел> и не применяется при наличии <ВидРаб> и/или <Раздел> |
| Дополнительное поле для отражения структурированной информации | ДопПолеСтрИнф | С | | НУ | Типовой элемент <ДопПолеСтрИнфТип>. Состав элемента представлен в таблице 5.45. Используется при значении элемента <ПрГосМун>=1 (Таблица 5.5). В ином случае не формируется |
Таблица 5.9
Раздел по конструктивным решениям (видам работ) (Раздел)
| Наименование элемента | Сокращенное наименование (код) элемента | Признак типа элемента | Формат элемента | Признак обязательности элемента | Дополнительная информация |
| Порядковый номер позиции в общем перечне выполненных работ по конструктивным решениям (элементам), комплексам (видам) работ, оборудованию, прочим выплатам и затратам, разделов по конструктивным решениям (видам работ), а также элементов расчета стоимости выполненных работ в целях применения базисных (ресурсных) цен | НомСтр | А | N(6) | Н | Элемент для использования в целях повышения эффективности автоматизированной обработки информации электронного документа при ее сопоставлении с информацией других документов по данной операции/сделке/событию |
| Номер раздела (укрупненной позиции) по смете договора строительного подряда, определяющей цену работ | ПозРаздСмет | А | T(1-100) | Н | |
| Номер раздела (укрупненной позиции) в перечне работ | НомРазд | А | N(6) | Н | |
| Наименование раздела | НаимРаздел | А | T(1-500) | О | |
| Стоимость без учета суммы НДС - всего по разделу по смете | СтБезНДСРаздСмет | А | N(19.2) | НУ | Принимает значение от 0 и более. Формируется только при значении элемента <ПрНакИтог>=1 (Таблица 5.13) |
| Стоимость с учетом суммы НДС - всего по разделу по смете | СтСНДСРаздСмет | А | N(19.2) | НУ | Принимает значение от 0 и более. Формируется только при значении элемента <ПрНДСВИтог>=0 (Таблица 5.13) и элемента <ПрНакИтог>=1 (Таблица 5.13) |
| Стоимость без учета суммы НДС - всего по разделу за оформляемый/отчетный период | СтБезНДСРаздОтч | А | N(19.2) | О | Принимает значение от 0 и более |
| Стоимость с учетом суммы НДС - всего по разделу за оформляемый/отчетный период | СтСНДСРаздОтч | А | N(19.2) | НУ | Принимает значение от 0 и более. Формируется только при значении элемента <ПрНДСВИтог>=0 (Таблица 5.13) |
| Стоимость без учета суммы НДС - всего по разделу с начала выполнения работ | СтБезНДСРаздСНач | А | N(19.2) | НУ | Принимает значение от 0 и более. Формируется только при значении элемента <ПрНакИтог>=1 (Таблица 5.13). Значение <СтБезНДСРаздСНач> не может быть меньше, чем значение элемента <СтБезНДСРаздОтч> |
| Стоимость с учетом суммы НДС - всего по разделу с начала выполнения работ | СтСНДСРаздСНач | А | N(19.2) | НУ | Принимает значение от 0 и более. Формируется только при значении элемента <ПрНДСВИтог>=0 (Таблица 5.13) и элемента <ПрНакИтог>=1 (Таблица 5.13). Значение <СтСНДСРаздСНач> не может быть меньше, чем значение элемента <СтСНДСРаздОтч> |
| Сведения о выполненных работах по конструктивным решениям (элементам), комплексам (видам) работ, оборудованию, прочим выплатам и затратам | СвВидРаб | С | | ОМ | Типовой элемент <СвВидРабТип>. Состав элемента представлен в таблице 5.15. Указываются. сведения о выполненных работах, относящиеся к разделу по конструктивным решениям (видам работ). |
| Сумма НДС по разделу по смете | | СумНалРаздСмет | П | N(19.2) | НУ | Принимает значение от 0 и более. Формируется только при значении элемента <ПрНДСВИтог>=0 (Таблица 5.13) и элемента <ПрНакИтог>=1 (Таблица 5.13). |
| Случаи отсутствия суммы НДС по разделу по смете | ПрочеркНалСмет | П | T(=1) | НУ | Принимает значение "-" (прочерк), визуализируется как прочерк. Формируется только при значении элемента <ПрНДСВИтог>=0 (Таблица 5.13) |
| Сумма НДС по разделу за оформляемый/отчетный период | | СумНалРаздОтч | П | N(19.2) | НУ | Принимает значение от 0 и более. Формируется только при значении элемента <ПрНДСВИтог>=0 (Таблица 5.13) |
| Случаи отсутствия суммы НДС по разделу за оформляемый/отчетный период | ПрочеркНалОтч | П | T(=1) | НУ | Принимает значение "-" (прочерк), визуализируется как прочерк. Формируется только при значении элемента <ПрНДСВИтог>=0 (Таблица 5.13) |
| Сумма НДС по разделу с начала выполнения работ | | СумНалРаздСНач | П | N(19.2) | НУ | Принимает значение от 0 и более. Формируется только при значении элемента <ПрНДСВИтог>=0 (Таблица 5.13) и элемента <ПрНакИтог>=1 (Таблица 5.13). Значение <СумНалРаздСНач> не может быть меньше, чем значение элемента <СумНалРаздОтч> |
| Случаи отсутствия суммы НДС по разделу с начала выполнения работ | ПрочеркНалСНач | П | T(=1) | НУ | Принимает значение "-" (прочерк), визуализируется как прочерк. Формируется только при значении элемента <ПрПДСВИтог>=0 (Таблица 5.13) |
| Информационное поле раздела | ИнфПолРазд | С | | НМ | Типовой элемент <ИнфПолТип>. Состав элемента представлен в таблице 5.43 |
| Дополнительное поле для отражения структурированной информации | ДопПолеСтрИнф | С | | НУ | Типовой элемент <ДопПолеСтрИнфТип>. Состав элемента представлен в таблице 5.45. Используется при значении элемента <ПрГосМун>=1 (Таблица 5.5). В ином случае не формируется |
Таблица 5.10
Сведения о факте сдачи-приемки результатов выполненных работ (содержание факта хозяйственной жизни 3) (СвПродПер)
| Наименование элемента | Сокращенное наименование (код) элемента | Признак типа элемента | Формат элемента | Признак обязательности элемента | Дополнительная информация |
| Сведения о передаче (сдаче) товаров (результатов работ) | СвПер | С | | О | Состав элемента представлен в таблице 5.11 |
| Информационное поле факта хозяйственной жизни 3 | ИнфПолФХЖ3 | С | | Н | Типовой элемент <ИнфПолТип>. Состав элемента представлен в таблице 5.43 |
| Дополнительное поле для отражения структурированной информации | ДопПолеСтрИнф | С | | НУ | Типовой элемент <ДопПолеСтрИнфТип>. Состав элемента представлен в таблице 5.45. Используется при значении элемента <ПрГосМун>=1 (Таблица 5.5). В ином случае не формируется |
Таблица 5.11
Сведения о передаче (сдаче) товаров (результатов работ) (СвПер)
| Наименование элемента | Сокращенное наименование (код) элемента | Признак типа элемента | Формат элемента | Признак обязательности элемента | Дополнительная информация |
| Содержание операции | СодОпер | А | T(1-255) | О | |
| Вид операции | ВидОпер | А | T(1-255) | Н | |
| Дата сообщения подрядчика о готовности к сдаче результата выполненных работ (дата предъявления результатов заказчику выполненных работ) | ДатПредъявЗак | А | T(=10) | Н | Типовой элемент <ДатаТип>. Дата в формате ДД.ММ.ГГГГ |
| Дата начала выполнения работ (оказания услуг, поставки товаров), сдача-приемка которых оформляется настоящим документом (актом о приемке выполненных работ) | НачПерВДок | А | T(=10) | НУ | Типовой элемент <ДатаТип>. Дата в формате ДД.ММ.ГГГГ. Обязательно при значении элемента <ПрГосМун>=1 (Таблица 5.5) |
| Дата окончания выполнения работ (оказания услуг, поставки товаров), сдача-приемка которых оформляется настоящим документом (актом о приемке выполненных работ) | ОконПерВДок | А | T(=10) | НУ | Типовой элемент <ДатаТип>. Дата в формате ДД.ММ.ГГГГ. Обязательно при значении элемента <ПрГосМун>=1 (Таблица 5.5) |
| Идентифицирующий признак документа - сообщения подрядчика о готовности к сдаче результата выполненных работ | ИдДокПредъявЗак | С | | Н | Типовой элемент <ИдРеквДокТип>. Состав элемента представлен в таблице 5.20 |
| Срок на принятие заказчиком работ: период в рабочих днях | | СрокПринРабДн | П | T(1-255) | Н | |
| Срок на принятие заказчиком работ: период в календарных днях | | СрокПринКалендДн | П | T(1-255) | Н | |
| Срок на принятие заказчиком работ: дата | СрокПринДат | П | T(=10) | Н | Типовой элемент <ДатаТип>. Дата в формате ДД.ММ.ГГГГ |
| Идентифицирующие признаки сообщения подрядчика о готовности к сдаче результата выполненных по договору строительного подряда работ | ИдСообОГотовн | С | | Н | Типовой элемент <ИдРеквДокТип>. Состав элемента представлен в таблице 5.20 |
Таблица 5.12
Сведения подрядчика о расчетах по договору строительного подряда по итогам сдачи-приемки результатов выполненных работ (СвОРасч)
| Наименование элемента | Сокращенное наименование (код) элемента | Признак типа элемента | Формат элемента | Признак обязательности элемента | Дополнительная информация |
| Всего к перечислению (к оплате) подрядчику с учетом дополнительных требований и удержаний за оформляемый (отчетный) период (по версии подрядчика) | ВсегоКОплатОтч | А | N(19.2) | Н | |
| Всего к перечислению подрядчику с учетом дополнительных требований и удержаний с начала строительства (по версии подрядчика) | ВсегоКОплатеСНач | А | N(19.2) | Н | |
| Общая сумма удержаний - всего за оформляемый/отчетный период выполнения работы | СумУдержВсегоОтч | А | N(19.2) | О | |
| Общая сумма удержаний - всего с начала проведения работ | СумУдержВсегоСНач | А | N(19.2) | Н | |
| Общая сумма дополнительных требований - всего за оформляемый/отчетный период выполнения работы | СумТребВсегоОтч | А | N(19.2) | О | |
| Общая сумма дополнительных требований - всего с начала проведения работ | СумТребВсегоСНач | А | N(19.2) | Н | |
| К учету дополнительных требований и удержаний за оформляемый/отчетный период выполнения работы | УчетТребУдерж | С | | О | Типовой элемент <СумТребУдержТип>. Состав элемента представлен в таблице 5.19 |
| К учету дополнительных требований и удержаний с начала проведения работ | УчетТребУдержСНач | С | | Н | Типовой элемент <СумТребУдержТип>. Состав элемента представлен в таблице 5.19 |
| Информационное поле сведений о расчетах | ИнфПолСвОРасч | С | | НМ | Типовой элемент <ИнфПолТип>. Состав элемента представлен в таблице 5.43 |
| Дополнительное поле для отражения структурированной информации | ДопПолеСтрИнф | С | | НУ | Типовой элемент <ДопПолеСтрИнфТип>. Состав элемента представлен в таблице 5.45. Используется при значении элемента <ПрГосМун>=1 (Таблица 5.5). В ином случае не формируется |
Таблица 5.13
Настройки для формирования документа (НастрФормДок)
| Наименование элемента | Сокращенное наименование (код) элемента | Признак типа элемента | Формат элемента | Признак обязательности элемента | Дополнительная информация |
| Признак расчета суммы налога на добавленную стоимость (далее - НДС) только в итоговой строке | ПрНДСВИтог | А | T(=1) | ОК | Принимает значения: 0 - расчет НДС производится по каждой позиции/разделу | 1 - определение налоговой базы по НДС производится по актированным работам (товарам, услугам) в целом |
| Признак представления данных накопительным итогом | ПрНакИтог | А | T(=1) | ОК | Принимает значения: 0 - данные по строительству накопительным итогом в акт не включаются | 1 - акт содержит данные по строительству накопительным итогом | 2 - акт содержит данные по строительству накопительным итогом только в строке "Всего" |
| Признак применения к стоимости индекса при использовании базисных (ресурсных) цен | ПрИндЦен | А | T(=4) | ОК | Принимает значение XXXX, где XXXX - год уровня цен или 0000, если акт составляется только в текущих ценах |
| Степень агрегации представления информации о передаваемых работах | СтепАгрег | А | T(1-13) | НКУ | Принимает значения: НаимКонстрРеш - по наименованиям конструктивных решений (элементов), комплексов (видов) работ, затрат, оборудования | НаимРаб - по наименованиям отдельных видов работ, затрат, оборудования. Обязателен при значении элемента <ПрГосМун>=1 (Таблица 5.5) |
| Признак наличия в договоре строительного подряда условия о представлении подрядчиком сведений о расчетах по договору для согласования с заказчиком | ПрСведРасчСогл | А | T(-1) | ОК | Принимает значения: 0 - условиями договора не предусмотрено представление подрядчиком сведений о расчетах по договору для согласования с заказчиком | 1 - договором предусмотрено представление подрядчиком сведений о расчетах по договору для согласования с заказчиком |
Таблица 5.14
Сведения о подписанте файла обмена информации подрядчика в электронной форме (ПодписантПодр)
| Наименование элемента | Сокращенное наименование (код) элемента | Признак типа элемента | Формат элемента | Признак обязательности элемента | Дополнительная информация |
| Сведения о лице, подписывающем файл обмена в электронной форме (включая сведения о доверенности) | Подписант | С | | О | Типовой элемент <ПодписантТип>. Состав элемента представлен в таблице 5.40 |
| Дополнительное поле для отражения структурированной информации | ДопПолеСтрИнф | С | | НУ | Типовой элемент <ДопПолеСтрИнфТип>. Состав элемента представлен в таблице 5.45. Используется при значении элемента <ПрГосМун>=1 (Таблица 5.5). В ином случае не формируется |
Таблица 5.15
Сведения о выполненных работах (СвВидРабТип)
| Наименование элемента | Сокращенное наименование (код) элемента | Признак типа элемента | Формат элемента | Признак обязательности элемента | Дополнительная информация |
| Порядковый номер позиции в общем перечне выполненных работ по конструктивным решениям (элементам), комплексам (видам) работ, оборудованию, прочим выплатам и затратам, разделов по конструктивным решениям (видам работ), а также элементов расчета стоимости выполненных работ в целях применения базисных (ресурсных) цен | НомСтр | А | N(6) | Н | Элемент для использования в целях повышения эффективности автоматизированной обработки информации электронного документа при ее сопоставлении с информацией других документов по данной операции/сделке/событию |
| Номер позиции по смете договора строительного подряда, определяющей цену работ | ПозСмет | А | T(1-100) | Н | Для элемента <РасшифРес> (Таблица 5.8) не формируется |
| Номер позиции в составе перечня работ, выполненных за оформляемый/отчетный период | НомПоз | А | T(1-10) | Н | При формировании элемента <РасшифРес> (Таблица 5.8) указывается номер позиции расчета стоимости выполненных работ |
| Наименование конструктивных решений (элементов), комплексов (видов) работ, оборудования, прочих выплат и затрат | НаимТов | А | T(1-2000) | О | При формировании элемента <РасшифРес> (Таблица 5.8) указывается наименование элементов затрат |
| Признак учета при формировании данных о количестве и (или) стоимости нарастающим итогом, ошибок, выявленных в периоде после формирования акта за предыдущий период | ПрИспрОш | А | T(=1) | НУ | Обязателен, если <ПрНакИтог>=1 (Таблица 5.13) В ином случае не формируется. В случае формирования информации в элементах <СтСНачСтрБезНДС> и (или) <КолСНач> с учетом ошибок прошлых оформленных/отчетных периодов принимает значение 1 Для элемента <РасшифРес> (таблица 5.8) не формируется |
| Признак учета при формировании данных о количестве и (или) стоимости нарастающим итогом новых обстоятельств, влияющих на стоимость принятых ранее работ, выявленных в периоде после формирования акта за предыдущий период | ПрНовОбст | А | T(=1) | НУ | Обязателен, если <ПрНакИтог>=1 (Таблица 5.13). В ином случае не формируется. В случае формирования информации в элементах <СтСНачСтрБезНДС> и (или) <КолСНач> с учетом ошибок прошлых оформленных/отчетных периодов принимает значение 1 Для элемента <РасшифРес> (таблица 5.8) не формируется |
| Тип затрат | ТипЗатр | А | T(=1) | НКУ | Принимает значение: 1 - при описании объема выполненной работы | 2 - при описании предоставленной услуги | 3 - при описании переданного товара, который в соответствии с законодательством Российской Федерации о бухгалтерском учете подлежит принятию заказчиком к бухгалтерскому учету в качестве отдельного объекта основных средств | 4 - при описании иного переданного товара | 5 - при описании косвенных расходов | 6 - при описании использованного давальческих сырья, материалов, товаров. Обязателен при формировании элемента <ВидРаб> (таблица 5.8). Для элемента <РасшифРес> (таблица 5.8) не формируется |
| Цена (тариф) за единицу измерения | ЦенаТов | А | N(26.11) | О | При формировании элемента <РасшифРес> (таблица 5.8) указывается базисная (ресурсная) цена. Для элемента <РасшифРес> допускается значение 0, если при расчете элемента <СтТовБезНДС> не используется значение элемента <КолТов> |
| Стоимость без учета суммы НДС: договорная цена по смете | СтПоСметеБезНДС | А | N(19.2) | НУ | Обязателен при значении элемента <ПрНакИтог>=1 (Таблица 5.13) и <ПрИндЦен>=0000 (таблица 5.13). При формировании элемента <РасшифРес> (Таблица 5.8) указывается базисная (ресурсная) стоимость |
| Коэффициент пересчета стоимости в базовых (ресурсных) ценах | КоэфПересч | А | N(6.2) | НУ | Обязателен при формировании элемента <РасшифРес> (Таблица 5.8) |
| Стоимость без учета суммы НДС: сумма за оформляемый/отчетный период | СтТовБезНДС | А | N(19.2) | ОУ | Принимает значение от 0 и более. Значение <СтТовБезНДС>=0 только при <ТипЗатр>=6 или <ПрНакИтог>=1 (Таблица 5.13) |
| Стоимость без учета суммы НДС: результаты выполненных работ с начала строительства | СтСНачСтрБезНДС | А | N(19.2) | НУ | Обязателен при значении элемента <ПрНакИтог>=1 (Таблица 5.13). При значении элемента <ПрНакИтог>=0 не формируется. Для элемента <РасшифРес> (таблица 5.8) не формируется. Принимает значение от 0 и более. Значение <СтСНачСтрБезНДС> не может быть меньше, чем значение элемента <СтТовБезНДС> |
| Идентификатор основного средства, принимаемого заказчиком на самостоятельный учет | ИдОС | А | T(1-255) | Н | Для элемента <РасшифРес> (таблица 5.8) не формируется |
| Код единицы измерения | ОКЕИ_Стройка | А | T(3-4) | НКУ | Принимает значение в соответствии с Общероссийским классификатором единиц измерения, или "0000" (при отсутствии необходимой единицы измерения в ОКЕИ). При значении элемента <ПрГосМун>=1 (Таблица 5.5) значение 0000 не используется. В случае указания <ОКЕИ_Стройка>=0000 наименование единицы измерения (<НаимЕдИзм>) определяется пользователем. Обязателен при формировании элементов <ВидРаб> (Таблица 5.8). Для элемента <РасшифРес> (Таблица 5.8) не формируется |
| Наименование единицы измерения | НаимЕдИзм | А | T(1-255) | НУ | Обязателен при наличии <ОКЕИ_Стройка>. Для элемента <РасшифРес> (Таблица 5.8) не формируется. Формируется автоматически в соответствии с указанным <ОКЕИ_Стройка>. При <ОКЕИ_Стройка>=0000 автоматическое формирование наименования единицы измерения не производится. Наименование единицы измерения в последнем случае указывается пользователем |
| Наименование иной общепринятой единицы измерения в случае, если такая единица измерения используется для расчета стоимости | НаимОЕИ | А | T(1-255) | НУ | Используется только при значении элемента <ПрГосМун>=1 (Таблица 5.5). Для элемента <РасшифРес> (Таблица 5.8) не формируется |
| Стоимость с учетом суммы НДС | СтТовУчНал | А | N(19.2) | НУ | Принимает значение от 0 и более Обязателен при значении элемента <ПрНДСВИтог>=0 (Таблица 5.13) или <ПрГосМун>=1 (Таблица 5.5) и <ПрНДСВИтог>=1 (Таблица 5.13) и <ТипЗатр>=3. Указывается в отношении товаров (работ и услуг), выполненных за оформляемый/отчетный период. Для элемента <РасшифРес> (Таблица 5.8) не формируется |
| Стоимость с учетом суммы НДС с начала строительства | СтТовУчНалСНачСтр | А | N(19.2) | НУ | Принимает значение от 0 и более. Обязателен при значении элемента <ПрГосМун>=1 (Таблица 5.5) и <ПрНДСВИтог>=1 (Таблица 5.13) и <ТипЗатр>=3. Для элемента <РасшифРес> (Таблица 5.8) не формируется |
| Стоимость с учетом суммы НДС по смете | СтПоСметеУчНал | А | N(19.2) | НУ | Принимает значение от 0 и более. Обязателен при значении элемента <ПрГосМун>=1 (Таблица 5.5) и <ПрНДСВИтог>=1 (Таблица 5.13) и <ТипЗатр>=3. Для элемента <РасшифРес> (Таблица 5.8) не формируется |
| Цифровой код страны происхождения товара, поставляемого заказчику при выполнении закупаемых работ | КодПроисх | А | T(=3) | НКУ | Типовой элемент <ОКСМТип>. Принимает значение в соответствии с Общероссийским классификатором стран мира. Обязателен при <ПрГосМун>=1 (Таблица 5.5) и <ТипЗатр>=3. Для элемента <РасшифРес> (Таблица 5.8) не формируется |
| Краткое наименование страны происхождения товара, поставляемого заказчику при выполнении закупаемых работ | НаимСтрПр | А | T(1-255) | НКУ | Принимает значение в соответствии с Общероссийским классификатором стран мира. Формируется автоматически согласно указанному цифровому коду страны. Обязателен при <ПрГосМун>=1 (Таблица 5.5) и <ТипЗатр>=3. Для элемента <РасшифРес> (Таблица 5.8) не формируется |
| Информация об учете при формировании показателя "Стоимость без учета суммы НДС: результаты работ с начала строительства" ошибок прошлых периодов и (или) новых обстоятельств, выявленных в оформляемом (отчетном) периоде | УчОшИНовОбстСт | С | | НУ | Типовой элемент <ИзмДаннПрПерТип>. Состав элемента представлен в таблице 5.17. При <ПрНакИтог>=0 (Таблица 5.13) не формируется. Обязателен если значение элемента <ПрИспрОш>=1 и (или) значение элемента <ПрНовОбст>=1. Для элемента <РасшифРес> (Таблица 5.8) не формируется |
| Налоговая ставка: при отражении сумм НДС построчно | | НалСтПостр | П | T(1-35) | НКУ | Принимает значение: 0% | 10% | 20% | без НДС | НДС исчисляется налоговым агентом. Применяется в случае, если значение элемента <ПрНДСВИтог>=0 (Таблица 5.13). Для элемента <РасшифРес> (Таблица 5.8) не формируется |
| Налоговая ставка: при отражении сумм НДС только в итоговых строках итого по акту | НалСтВИтог | П | T(1-35) | НКУ | Принимает значение: 0% | 10% | без НДС | НДС исчисляется налоговым агентом. Применяется в случае, если значение элемента <ПрНДСВИтог>=1 (Таблица 5.13). Формируется в целях выделения случаев реализации при передаче результатов строительных работ, услуг, товаров, имущественных прав, облагаемых по ставке, отличной от значения 20%. Для элемента <РасшифРес> (Таблица 5.8) не формируется. Обязателен при значении элемента ПрГосМун=1 (таблица 5.5) и <ПрНДСВИтог>=1 (таблица 5.13) и <ТипЗатр>=3. Не визуализируется |
| Количество по смете: числовое значение | | КолСмет | П | N(26.11) | НУ | Формируется при значении элемента <ПрНакИтог>=1 (Таблица 5.13). Для элемента <РасшифРес> (Таблица 5.8) не формируется |
| Объем работ по смете: текст | КолСметТекст | П | T(1-500) | НУ | Формируется только при значении элемента <ПрНакИтог>=1 (Таблица 5.13) и <ПрГосМун>=1 (таблица 5.5). Для элемента <РасшифРес> (Таблица 5.8) не формируется |
| Количество за оформляемый/отчетный период: числовое значение | | КолТов | П | N(26.11) | НУ | Принимает значение от 0 и более. Значение элемента <КолТов> может быть = 0 при значении элемента <ПрНакИтог>=1 (Таблица 5.13). Для элемента <РасшифРес> (Таблица 5.8) не формируется |
| Количество за оформляемый/отчетный период: текст | КолТовТекст | П | T(1-500) | НУ | Формируется только при значении элемента <ПрГосМун>=1 (Таблица 5.5). Для элемента <РасшифРес> (Таблица 5.8) не формируется |
| Количество с начала строительства: числовое значение | | КолСНач | П | N(26.11) | НУ | Принимает значение от 0 и более. Применяется только при значении элемента <ПрНакИтог>=1 (Таблица 5.13). При значении элемента <ПрНакИтог>=0 (Таблица 5.13) не формируется. Для элемента <РасшифРес> (Таблица 5.8) не формируется. Значение <КолСНач> не может быть меньше, чем значение элемента <КолТов> |
| Количество с начала строительства: текст | КолСНачТекст | П | T(1-500) | НУ | Формируется только при значении элемента <ПрНакИтог>=1 (Таблица 5.13) и <ПрГосМун>=1 (Таблица 5.5). Для элемента <РасшифРес> (Таблица 5.8) не формируется |
| Информация об учете при формировании показателя "Количество с начала строительства: числовое значение" или "Объем работ с начала строительства: текст" ошибок прошлых периодов и (или) новых обстоятельств, выявленных в оформляемом (отчетном) периоде | УчОшИНовОбстКол | С | | НУ | Типовой элемент <ИзмДаннПрПерТип>. Состав элемента представлен в таблице 5.17. При <ПрНакИтог>=0 (Таблица 5.13) не формируется. Формируется только в случае <ПрИспрОш>=1 и (или) <ПрНовОбст>=1. Для элемента <РасшифРес> (Таблица 5.8) не формируется |
| Сумма НДС, предъявляемая покупателю | СумНал | С | | НУ | Типовой элемент <СумНДСТип>. Состав элемента представлен в таблице 5.39. Обязателен при значении элемента <ПрНДСВИтог>=0 (Таблица 5.13) или <ПрГосМун>=1 (Таблица 5.5) и <ПрНДСВИтог>=1 (Таблица 5.13) и <ТипЗатр>=3. Для элемента <РасшифРес> (Таблица 5.8) не формируется |
| Сведения о товаре, подлежащем прослеживаемости | СвПрослежСтройка | С | | НМ | Состав элемента представлен в таблице 5.16. Для элемента <РасшифРес> (Таблица 5.8) не формируется |
| Информационное поле факта хозяйственной жизни 2 | ИнфПолФХЖ2 | С | | НМ | Типовой элемент <ИнфПолТип>. Состав элемента представлен в таблице 5.43 |
| Дополнительное поле для отражения структурированной информации | ДопПолеСтрИнф | С | | НУ | Типовой элемент <ДопПолеСтрИнфТип>. Состав элемента представлен в таблице 5.45. Используется при значении элемента <ПрГосМун>=1 (Таблица 5.5). В ином случае не формируется. Для элемента <РасшифРес> (Таблица 5.8) не формируется |
Таблица 5.16
Сведения о товаре, подлежащем прослеживаемости (СвПрослежСтройка)
| Наименование элемента | Сокращенное наименование (код) элемента | Признак типа элемента | Формат элемента | Признак обязательности элемента | Дополнительная информация |
| Регистрационный номер партии товаров | НомТовПрослеж | А | T(27-29) | О | Номер, формируемый из показателей декларации на товары или заявления о выпуске товаров до подачи декларации на товары (регистрационный номер декларации на товары (регистрационный номер заявления) и порядковый номер товара), либо номер, присваиваемый налоговым (таможенным) органом товару, подлежащему прослеживаемости. |
| Единица количественного учета товара, используемая в целях осуществления прослеживаемости | ЕдИзмПрослеж | А | T(3-4) | ОК | Типовой элемент <ОКЕИТип>. Принимает значение в соответствии с Общероссийским классификатором единиц измерения |
| Наименование единицы количественного учета товара, используемой в целях осуществления прослеживаемости | НаимЕдИзмПрослеж | А | T(1-255) | ОК | Формируется автоматически в соответствии с кодом ОКЕИ, указанным в элементе <ЕдИзмПрослеж> |
| Количество товара в единицах измерения прослеживаемого товара | КолВЕдПрослеж | А | N(26.11) | О | Принимает значение больше 0 |
| Наименование товара, подлежащего прослеживаемости, поставляемого (отгружаемого) в составе группы разнородных товаров (комплектов, наборов и т.п.), в том числе объектов закупки, поставляемых заказчику при выполнении работ | НаимТовВГрупп | А | T(1-1000) | НУ | При значении элемента <ПрГосМун>=1 (Таблица 5.5) не формируется. |
| Стоимость товара, подлежащего прослеживаемости, без учета суммы НДС | СтТовПрослежБезНДС | А | N(19.2) | Н | Указывается стоимость за все количество поставляемых (отгруженных) товаров, относящихся к конкретному регистрационному номеру партии товаров, в том числе поставляемых заказчику при выполнении работ |
Таблица 5.17
Изменения в данных с начала строительства, указанных в прошлом периоде (ИзмДаннПрПерТип)
| Наименование элемента | Сокращенное наименование (код) элемента | Признак типа элемента | Формат элемента | Признак обязательности элемента | Дополнительная информация |
| По причине исправления ошибок прошлых периодов, выявленных в оформляемом/отчетном периоде | ОшибПрПер | С | | НМУ | Типовой элемент <ИзмененияТип>. Состав элемента представлен в таблице 5.18. Обязателен, если <ПрИспрОш>=1 (Таблица 5.15). В ином случае не формируется |
| По причине выявления в оформляемом/отчетном периоде новых обстоятельств, влияющих на стоимость ранее принятых работ | НовОбстПрПер | С | | НМУ | Типовой элемент <ИзмененияТип>. Состав элемента представлен в таблице 5.18. Обязателен, если <ПрНовОбст>=1 (Таблица 5.15). В ином случае не формируется |
Таблица 5.18
Изменения стоимостного/количественного выражения показателя с начала строительства (ИзмененияТип)
| Наименование элемента | Сокращенное наименование (код) элемента | Признак типа элемента | Формат элемента | Признак обязательности элемента | Дополнительная информация |
| Регистрационный номер партии товаров при увеличении количественного выражения показателя | РНПТУвел | А | T(1-29) | Н | Формируется при изменении количества товаров, подлежащих прослеживаемости |
| Регистрационный номер партии товаров при уменьшении количественного выражения показателя | РНПТУменьш | А | T(1-29) | Н | Формируется при изменении количества товаров, подлежащих прослеживаемости |
| Увеличение стоимостного выражения показателя | | УвелДен | П | N(19.2) | О | Принимает значение больше 0 |
| Уменьшение стоимостного выражения показателя | УменьшДен | П | N(19.2) | О | Принимает значение больше 0 |
| Увеличение количественного выражения показателя | | УвелКол | П | N(26.11) | О | Принимает значение больше 0 |
| Уменьшение количественного выражения показателя | | УменьшКол | П | N(26.11) | О | Принимает значение больше 0 |
| Отсутствие изменений количественного выражения показателя | НетИзмКол | П | T(=7) | О | Принимает значение: "без изм" |
| Идентифицирующий признак документа, являющегося основанием для учета изменения величины показателя с начала строительства | ПрДокИзмСНачСтр | С | | Н | Типовой элемент <ИдРеквДокТип>. Состав элемента представлен в таблице 5.20 |
Таблица 5.19
Сумма требований и удержаний (СумТребУдержТип)
| Наименование элемента | Сокращенное наименование (код) элемента | Признак типа элемента | Формат элемента | Признак обязательности элемента | Дополнительная информация |
| Сумма требования или удержания | СумТребУдерж | А | N(19.2) | О | |
| Вид требования подрядчика к заказчику (задолженность заказчика увеличивается по отношению к стоимости принятых по акту работ, в том числе нарастающим итогом) | | ВидТреб | П | T(=2) | ОКУ | Принимает значение: 01 - учет неисполненных заказчиком требований об уплате штрафов и (или) пеней | 02 - учет обязанностей заказчика по гарантийному удержанию (отложенному платежу) | 03 - учет исправления ошибок в виде занижения стоимости работ прошлых оформленных/отчетных периодов, выявленных к моменту предъявления акта заказчику | 04 - учет суммы требований по иным объектам строительства в рамках одного договора строительного подряда | 05 - учет суммы иных засчитываемых встречных требований заказчика. Код 4 применяется только в случае, если значение элемента <ПрНескОбъект>=1 (Таблица 5.5). Для <ПрГосМун>=1 (Таблица 5.5) применяется только значение 05 |
| Вид удержания заказчиком (задолженность заказчика уменьшается по отношению к стоимости переданных по акту работ, в том числе нарастающим итогом) | ВидУдерж | П | T(=2) | ОКУ | Принимает значение: 31 - зачет аванса | 32 - удержание по условиям договора о гарантийном удержании (об отложенном платеже) | 33 - удержание заказчиком суммы неисполненных подрядчиком требований об уплате признанных подрядчиком штрафов и (или) пеней | 34 - учет исправления ошибок в виде занижения стоимости работ прошлых оформленных/отчетных периодов, выявленных к моменту предъявления акта заказчику | 35 - учет суммы удержаний по иным объектам строительства в рамках одного договора строительного подряда | 36 - учет суммы иных засчитываемых встречных требований. Код 36 применяется только в случае, если значение элемента <ПрНескОбъект>=1 (Таблица 5.5). Для <ПрГосМун>=1 (Таблица 5.5) применяются только 31, 33 |
| Иной вид требования | | ИнВидТреб | П | T(1-255) | НУ | Обязателен при значении элемента <ВидТреб>=05. При иных значениях элемента <ВидТреб> не формируется |
| Иной вид удержания | ИнВидУдерж | П | T(1-255) | НУ | Обязателен при значении элемента <ВидУдерж>=36. При иных значениях элемента <ВидУдерж> не формируется |
| Документ, подтверждающий вид и сумму требования или удержания | ДокПодтСумУд | С | | НУ | Типовой элемент <ИдРеквДокТип>. Состав элемента представлен в таблице 5.20. Для <ПрГосМун>=1 (Таблица 5.5) и <ВидУдерж>=31 не формируется |
Таблица 5.20
Идентифицирующие признаки документа (ИдРеквДокТип)
| Наименование элемента | Сокращенное наименование (код) элемента | Признак типа элемента | Формат элемента | Признак обязательности элемента | Дополнительная информация |
| Типовые идентифицирующие признаки документа | ТипИдДок | С | | О | Типовой элемент <РеквДокТип>. Состав элемента представлен в таблице 5.21 |
| Дополнительное поле для отражения структурированной информации | ДопПолеСтрИнф | С | | НУ | Типовой элемент <ДопПолеСтрИнфТип>. Состав элемента представлен в таблице 5.45. Используется при значении элемента <ПрГосМун>=1 (Таблица 5.5). В ином случае не формируется. |
Таблица 5.21
Реквизиты документа (РеквДокТип)
| Наименование элемента | Сокращенное наименование (код) элемента | Признак типа элемента | Формат элемента | Признак обязательности элемента | Дополнительная информация |
| Наименование документа | НаимДок | А | T(1-255) | НУ | Обязателен, если не указан <ИдДок> |
| Номер документа | НомерДок | А | T(1-255) | НУ | Обязателен, если не указан <ИдДок>. При отсутствии указывается: "Без номера" |
| Дата документа | ДатаДок | А | T(=10) | НУ | Типовой элемент <ДатаТип>. Дата в формате ДД.ММ.ГГГГ. Обязателен, если не указан <ИдДок> |
| Идентификатор файла документа (в том числе регистрационный номер, если документ/сведения о таком документе содержатся в государственных информационных системах) | ИдДок | А | T(1-255) | НУ | Обязателен, если не указаны <НаимДок>, <НомерДок>, <ДатаДок> |
| Дополнительные сведения | ДопСведДок | А | T(1-2000) | Н | |
| Идентифицирующие реквизиты субъектов, в том числе составивших документ | ИдРекСост | С | | НМ | Типовой элемент <ИдРекСостТип>. Состав элемента представлен в таблице 5.22. Заполняется в отношении каждого из участников события (сделки), оформленного документом с указанными в <НаимДок>, <НомерДок> и <ДатаДок> наименованием, порядковым номером и датой (или с указанным в <ИдДок> идентификатором) |
Таблица 5.22
Идентифицирующие реквизиты субъектов, в том числе составивших документ (ИдРекСостТип)
| Наименование элемента | Сокращенное наименование (код) элемента | Признак типа элемента | Формат элемента | Признак обязательности элемента | Дополнительная информация |
| ИНН организации, состоящей на учете в налоговом органе | | ИННЮЛ | П | T(=10) | О | Типовой элемент <ИННЮЛТип> |
| ИНН физического лица, в том числе индивидуального предпринимателя | | ИННФЛ | П | T(=12) | О | Типовой элемент <ИННФЛТип> |
| Данные иностранной организации (иностранного гражданина), не состоящей(его) на учете в налоговых органах | | ДаннИно | С | | О | Типовой элемент <ДаннИноТип>. Состав элемента представлен в таблице 5.23 |
| Краткое наименование органа исполнительной власти (специализированной уполномоченной организации), выдавшего документ | НаимОИВ | П | T(1-255) | О | |
Таблица 5.23
Данные иностранной организации (иностранного гражданина), не состоящей(его) на учете в налоговых органах (ДаннИноТип)
| Наименование элемента | Сокращенное наименование (код) элемента | Признак типа элемента | Формат элемента | Признак обязательности элемента | Дополнительная информация |
| Идентификация статуса | ИдСтат | А | T(1-25) | ОК | Принимает значение: ИО - иностранная организация | ИГ - иностранный гражданин |
| Страна | Стран | А | T(1-255) | НУ | Обязателен для <ИдСтат>=ИО |
| Наименование иностранной организации полное/Фамилия, имя, отчество (при наличии) иностранного гражданина | Наим | А | T(1-1000) | НУ | Обязателен для <ИдСтат>=ИГ |
| Идентификатор иностранной организации (иностранного гражданина) | Идентиф | А | T(1-255) | НУ | Обязателен для <ИдСтат>=ИО, при отсутствии <Наим> и <ИныеСвед> |
| Иные сведения, идентифицирующие иностранную организацию (иностранного гражданина) | ИныеСвед | А | T(1-255) | НУ | Обязателен для <ИдСтат>=ИО, при отсутствии <Идентиф> и <Наим> |
Таблица 5.24
Сведения о сторонах договора строительного подряда (СвСторДогТип)
| Наименование элемента | Сокращенное наименование (код) элемента | Признак типа элемента | Формат элемента | Признак обязательности элемента | Дополнительная информация |
| Признак использования КПП крупнейшего налогоплательщика | ПрИспКППКр | А | T(=1) | НКУ | Принимает значение: 0 - не используется КПП крупнейшего налогоплательщика | 1 - используется КПП крупнейшего налогоплательщика. Обязателен при формировании элемента <СвПодр> при значении элемента <ПрГосМун>=1 (Таблица 5.5) |
| Сведения о стороне договора строительных работ | СвСторДог | С | | О | Типовой элемент <УчастникТип>. Состав элемента представлен в таблице 5.25 |
| Дополнительное поле для отражения структурированной информации | ДопПолеСтрИнф | С | | НУ | Типовой элемент <ДопПолеСтрИнфТип>. Состав элемента представлен в таблице 5.45. Используется при значении элемента <ПрГосМун>=1 (Таблица 5.5). В ином случае не формируется. |
Таблица 5.25
Сведения об участнике факта хозяйственной жизни (УчастникТип)
| Наименование элемента | Сокращенное наименование (код) элемента | Признак типа элемента | Формат элемента | Признак обязательности элемента | Дополнительная информация |
| Код в общероссийском классификаторе предприятий и организаций | ОКПО | А | T(1-10) | Н | Принимает значение в соответствии с Общероссийским классификатором предприятий и организаций |
| Структурное подразделение | СтруктПодр | А | T(1-1000) | Н | |
| Информация для участника документооборота | ИнфДляУчаст | А | T(1-255) | Н | Информация, позволяющая получающему документ участнику документооборота обеспечить его автоматизированную обработку |
| Краткое название | КраткНазв | А | T(1-255) | Н | |
| Идентификационные сведения | ИдСв | С | | О | Состав элемента представлен в таблице 5.26 |
| Адрес | Адрес | С | | Н | Типовой элемент <АдресТип>. Состав элемента представлен в таблице 5.33 |
| Контактные сведения | Контакт | С | | Н | Типовой элемент <КонтактТип>. Состав элемента представлен в таблице 5.38 |
| Банковские реквизиты | БанкРекв | С | | Н | Состав элемента представлен в таблице 5.31 |
Таблица 5.26
Идентификационные сведения (ИдСв)
| Наименование элемента | Сокращенное наименование (код) элемента | Признак типа элемента | Формат элемента | Признак обязательности элемента | Дополнительная информация |
| Сведения об индивидуальном предпринимателе | | СвИП | С | | О | Состав элемента представлен в таблице 5.27 |
| Сведения об организации, состоящей на учете в налоговых органах | | СвЮЛУч | С | | О | Состав элемента представлен в таблице 5.28 |
| Сведения об иностранной организации, не состоящей на учете в налоговых органах | | СвИнНеУч | С | | О | Состав элемента представлен в таблице 5.29 |
| Сведения о физическом лице | СвФЛУчастФХЖ | С | | О | Состав элемента представлен в таблице 5.30 |
Таблица 5.27
Сведения об индивидуальном предпринимателе (СвИП)
| Наименование элемента | Сокращенное наименование (код) элемента | Признак типа элемента | Формат элемента | Признак обязательности элемента | Дополнительная информация |
| ИНН физического лица | ИННФЛ | А | T(=12) | НУ | Типовой элемент <ИННФЛТип>. Обязателен при значении элемента <ПрГосМун>=1 (Таблица 5.5) |
| Основной государственный регистрационный номер индивидуального предпринимателя | ОГРНИП | А | T(=15) | НУ | Типовой элемент <ОГРНИПТип>. Обязателен при значении элемента <ПрГосМун>=1 (Таблица 5.5) |
| Иные сведения, идентифицирующие физическое лицо | ИныеСвед | А | T(1-255) | Н | |
| Фамилия, имя, отчество (при наличии) | ФИО | С | | О | Типовой элемент <ФИОТип>. Состав элемента представлен в таблице 5.46 |
Таблица 5.28
Сведения об организации, состоящей на учете в налоговых органах (СвЮЛУч)
| Наименование элемента | Сокращенное наименование (код) элемента | Признак типа элемента | Формат элемента | Признак обязательности элемента | Дополнительная информация |
| Наименование полное | НаимОрг | А | T(1-1000) | О | |
| ИНН | ИННЮЛ | А | T(=10) | О | Типовой элемент <ИННЮЛТип> |
| КПП | КПП | А | T(=9) | Н | Типовой элемент <КППТип> |
Таблица 5.29
Сведения об иностранной организации, не состоящей на учете в налоговых органах (СвИнНеУч)
| Наименование элемента | Сокращенное наименование (код) элемента | Признак типа элемента | Формат элемента | Признак обязательности элемента | Дополнительная информация |
| Наименование полное | НаимОрг | А | T(1-1000) | О | |
| Идентификатор иностранной организации | Идентиф | А | T(1-255) | Н | Информация для автоматизированной обработки |
| Иные сведения, идентифицирующие иностранную организацию | ИныеСвед | А | T(1-255) | Н | В частности, может быть указана страна при отсутствии кода страны |
Таблица 5.30
Сведения о физическом лице (СвФЛУчастФХЖ)
| Наименование элемента | Сокращенное наименование (код) элемента | Признак типа элемента | Формат элемента | Признак обязательности элемента | Дополнительная информация |
| ИНН физического лица | ИННФЛ | А | T(=12) | НУ | Типовой элемент <ИННФЛТип>. Обязателен при значении элемента <ПрГосМун>=1 (Таблица 5.5) |
| Иные сведения, идентифицирующие физическое лицо | ИныеСвед | А | T(1-255) | Н | |
| Фамилия, имя, отчество (при наличии) | ФИО | С | | О | Типовой элемент <ФИОТип>. Состав элемента представлен в таблице 5.46 |
Таблица 5.31
Банковские реквизиты (БанкРекв)
| Наименование элемента | Сокращенное наименование (код) элемента | Признак типа элемента | Формат элемента | Признак обязательности элемента | Дополнительная информация |
| Номер банковского счета | НомерСчета | А | T(1-20) | Н | |
| Сведения о банке | СвБанк | С | | Н | Состав элемента представлен в таблице 5.32 |
Таблица 5.32
Сведения о банке (СвБанк)
| Наименование элемента | Сокращенное наименование (код) элемента | Признак типа элемента | Формат элемента | Признак обязательности элемента | Дополнительная информация |
| Наименование банка | НаимБанк | А | T(1-1000) | Н | |
| Банковский идентификационный код (БИК) | БИК | А | T(=9) | НК | Типовой элемент <БИКТип>. Принимает значение в соответствии со Справочником банковских идентификационных кодов в платежной системе Банка России (Справочник БИК России) |
| Корреспондентский счет банка | КорСчет | А | T(1-20) | Н | |
Таблица 5.33
Адрес местонахождения (АдресТип)
| Наименование элемента | Сокращенное наименование (код) элемента | Признак типа элемента | Формат элемента | Признак обязательности элемента | Дополнительная информация |
| Адрес, указанный в Едином государственном реестре юридических лиц/почтовый адрес/адрес места жительства индивидуального предпринимателя (реквизиты адреса на территории Российской Федерации) | | АдрРФ | С | | О | Типовой элемент <АдрРФТип>. Состав элемента представлен в таблице 5.34 |
| Адрес, указанный в Едином государственном реестре юридических лиц/почтовый адрес/адрес места жительства индивидуального предпринимателя (информация об адресе, в том числе об адресе за пределами территории Российской Федерации) | | АдрИнф | С | | О | Типовой элемент <АдрИнфТип>. Состав элемента представлен в таблице 5.35 |
| Уникальный номер адреса объекта адресации в государственном адресном реестре | КодГАР | П | T(1-36) | О | |
Таблица 5.34
Адрес в Российской Федерации (АдрРФТип)
| Наименование элемента | Сокращенное наименование (код) элемента | Признак типа элемента | Формат элемента | Признак обязательности элемента | Дополнительная информация |
| Индекс | Индекс | А | T(=6) | О | |
| Код региона | КодРегион | А | T(=2) | ОК | Типовой элемент <ССРФТип> |
| Район | Район | А | T(1-50) | Н | |
| Город | Город | А | T(1-50) | Н | |
| Населенный пункт | НаселПункт | А | T(1-50) | Н | |
| Улица | Улица | А | T(1-50) | Н | |
| Дом | Дом | А | T(1-20) | Н | |
| Корпус | Корпус | А | T(1-20) | Н | |
| Квартира | Кварт | А | T(1-20) | Н | |
Таблица 5.35
Информация об адресе, в том числе об адресе за пределами территории Российской Федерации (АдрИнфТип)
| Наименование элемента | Сокращенное наименование (код) элемента | Признак типа элемента | Формат элемента | Признак обязательности элемента | Дополнительная информация |
| Код страны | КодСтр | А | T(=3) | ОК | Типовой элемент <ОКСМТип>. Принимает значение в соответствии с Общероссийским классификатором стран мира |
| Адрес | АдрТекст | А | T(1-1000) | О | |
Таблица 5.36
Всего по акту (ВсегоАктТип)
| Наименование элемента | Сокращенное наименование (код) элемента | Признак типа элемента | Формат элемента | Признак обязательности элемента | Дополнительная информация |
| Стоимость товаров (работ, услуг) без учета суммы НДС - всего | СтТовБезНДСВсего | А | N(19.2) | О | |
| Стоимость товаров (работ, услуг) с учетом суммы НДС - всего | СтТовУчНалВсего | А | N(19.2) | Н | |
| Стоимость товаров (работ, услуг) с учетом суммы НДС - всего в валюте договора строительного подряда | СтУчНалВсВалДог | А | N(19.2) | НУ | Обязателен, если значение элемента <КодОКВДог> не равно 643 (таблица 5.3) |
| Сумма НДС, предъявляемая покупателю в валюте договора строительного подряда | СумНалВсВалДог | А | N(19.2) | НУ | Обязателен, если значение элемента <КодОКВДог> не равно 643 (таблица 5.3) и <СумНалВсего> больше 0 |
| Сумма НДС, предъявляемая покупателю (общая по акту) | | СумНалВсего | П | N(19.2) | О | |
| Случаи отсутствия суммы НДС, предъявляемой покупателю | ОтсСумНДС | П | T(=1) | О | Принимает значение "-" (прочерк) |
| Сумма НДС в разбивке по ставкам | СумПоСтавке | С | | НМУ | Состав элемента представлен в таблице 5.37. Обязателен при значении элемента <ПрНДСВИтог>=1 (Таблица 5.13) |
Таблица 5.37
Сумма НДС в разбивке по ставкам (СумПоСтавке)
| Наименование элемента | Сокращенное наименование (код) элемента | Признак типа элемента | Формат элемента | Признак обязательности элемента | Дополнительная информация |
| Налоговая ставка | НалСт | А | T(1-35) | ОК | Принимает значение: 0% | 10% | 20% | без НДС | НДС исчисляется налоговым агентом |
| Налоговая база | НалБаза | А | N(19.2) | О | |
| Сумма НДС | | СумНДС | П | N(19.2) | ОУ | Обязательно в случае, если значение элемента <НалСт> = 0% | 10% | 20% |
| Сумма НДС, относящаяся к необлагаемой НДС налоговой базе | | НеобНДС | П | T(1-18) | ОУ | Обязательно в случае, если значение элемента <НалСт> = без НДС. Принимает значение "без НДС" |
| Сумма НДС, относящаяся к случаям исчисления суммы НДС налоговым агентом | НДСНалАг | П | T(=1) | ОУ | Обязательно в случае, если значение элемента <НалСт> = НДС исчисляется налоговым агентом. Принимает значение "-" (прочерк) |
| Номера позиций, содержащих наименования работ (товаров, услуг), к которым применяется ставка, отличная от 20% | НомПозСт | П | T(1-10) | НМУ | Формируется только в случаях, если значение элемента <НалСт> = 0% | 10% | без НДС | НДС исчисляется налоговым агентом |
Таблица 5.38
Контактные данные (КонтактТип)
| Наименование элемента | Сокращенное наименование (код) элемента | Признак типа элемента | Формат элемента | Признак обязательности элемента | Дополнительная информация |
| Иные контактные данные | ИнКонт | А | T(1-255) | Н | |
| Номер контактного телефона/факс | Тлф | П | T(1-255) | НМ | |
| Адрес электронной почты | ЭлПочта | П | T(1-255) | НМ | |
Таблица 5.39
Сумма налога на добавленную стоимость, предъявляемая покупателю (СумНДСТип)
| Наименование элемента | Сокращенное наименование (код) элемента | Признак типа элемента | Формат элемента | Признак обязательности элемента | Дополнительная информация |
| Значение | | СумНал | П | N(19.2) | О | Принимает значение от 0 и более |
| Без НДС | | БезНДС | П | T(1-18) | О | Принимает значение "Без НДС" |
| Знак прочерка | ДефНДС | П | T(=1) | О | Принимает значение: "-" (прочерк) (визуализируется как прочерк) или 0 (ноль). Значение 0 (ноль, визуализируется как прочерк) может присваиваться в случае указания суммы налога по позиции, сформированной в акте, налоговая база по которой определяется налоговыми агентами - покупателями (получателями) товаров, перечисленных в пункте 8 статьи 161 Налогового кодекса Российской Федерации |
Таблица 5.40
Сведения о лице, подписывающем файла обмена в электронной форме (ПодписантТип)
| Наименование элемента | Сокращенное наименование (код) элемента | Признак типа элемента | Формат элемента | Признак обязательности элемента | Дополнительная информация |
| Статус подписанта | СтатПодп | А | T(=1) | НК | Принимает значение: 1 - лицо, имеющее полномочия на подписание документа без доверенности | 2 - лицо, имеющее полномочия на подписание документа на основании доверенности в электронной форме | 3 - лицо, имеющее полномочия на подписание документа на основании доверенности в бумажном виде. Значение "3" применяется, если иное не предусмотрено законодательством Российской Федерации в области электронной подписи |
| Тип подписи | ТипПодпис | А | T(=1) | НК | Принимает значение: 1 - усиленная квалифицированная электронная подпись | 2 - простая электронная подпись | 3 - усиленная неквалифицированная электронная подпись Значения "2" и "3" применяются, если иное не предусмотрено законодательством Российской Федерации |
| Идентифицирующие сведения об информационной системе, в которой хранится доверенность, используемая для подтверждения полномочий в электронной форме | ИдСистХран | А | T(1-500) | Н | Унифицированный указатель (URL) в случае, если представление электронной доверенности осуществляется способом, отличным от включения в каждый пакет электронных документов, подписываемых представителем |
| Должность | Должн | А | T(1-255) | Н | |
| Фамилия, имя, отчество (при наличии) | ФИО | С | | О | Типовой элемент <ФИОТип>. Состав элемента представлен в таблице 5.46. Информация о фамилии, имени, отчестве (при наличии) должна соответствовать фамилии, имени, отчеству (при наличии) владельца сертификата ключа проверки электронной подписи лица, подписывающего файл обмена в электронной форме |
| Сведения о доверенности, используемой для подтверждения полномочий в электронной форме | СвДовер | С | | Н | Состав элемента представлен в таблице 5.41 |
| Сведения о доверенности, используемой для подтверждения полномочий в бумажном виде | СвДоверБум | С | | Н | Состав элемента представлен в таблице 5.42 |
Таблица 5.41
Сведения о доверенности, используемой для подтверждения полномочий в электронной форме (СвДовер)
| Наименование элемента | Сокращенное наименование (код) элемента | Признак типа элемента | Формат элемента | Признак обязательности элемента | Дополнительная информация |
| Единый регистрационный номер доверенности | НомДовер | А | T(=36) | Н | Уникальный идентификатор доверенности в виде 36-разрядного GUID из имени файла |
| Дата совершения (выдачи) доверенности | ДатаНач | А | T(=10) | Н | Типовой элемент <ДатаТип>. Дата в формате ДД.ММ.ГГГГ |
| Внутренний регистрационный номер доверенности | ВнНомДовер | А | T(1-50) | Н | |
| Дата внутренней регистрации доверенности | ДатаВнРегДовер | А | T(=10) | Н | Типовой элемент <ДатаТип>. Дата в формате ДД.ММ.ГГГГ. |
| Сведения об информационной системе, которая предоставляет техническую возможность получения информации о досрочном прекращении действия доверенности, в том числе в силу ее отмены доверителем | СведСистОтм | А | T(1-500) | Н | Унифицированный указатель ресурса (URL) или текстовое описание системы, если данная система не предусматривает удаленный вызов ее программных интерфейсов |
Таблица 5.42
Сведения о доверенности, используемой для подтверждения полномочий в бумажном виде (СвДоверБум)
| Наименование элемента | Сокращенное наименование (код) элемента | Признак типа элемента | Формат элемента | Признак обязательности элемента | Дополнительная информация |
| Дата совершения (выдачи) доверенности | ДатаНач | А | T(=10) | Н | Типовой элемент <ДатаТип>. Дата в формате ДД.ММ.ГГГГ |
| Внутренний регистрационный номер доверенности | ВнНомДовер | А | T(1-50) | Н | При отсутствии номера принимает значение: без номера (б/н) |
| Сведения, идентифицирующие доверителя | СвИдДовер | А | T(1-1000) | Н | |
| Фамилия, имя, отчество (при наличии) лица, подписавшего доверенность | ФИО | С | | Н | Типовой элемент <ФИОТип>. Состав элемента представлен в таблице 5.46 |
Таблица 5.43
Информационное поле (ИнфПолТип)
| Наименование элемента | Сокращенное наименование (код) элемента | Признак типа элемента | Формат элемента | Признак обязательности элемента | Дополнительная информация |
| Идентификатор файла информационного поля | ИдФайлИнфПол | А | T(=36) | Н | Указывается идентификатор файла, связанного со сведениями данного электронного файла обмена (GUID) |
| Текстовая информация | ТекстИнф | С | | НМ | Типовой элемент <ТекстИнфТип>. Состав элемента представлен в таблице 5.44 |
Таблица 5.44
Текстовая информация (ТекстИнфТип)
| Наименование элемента | Сокращенное наименование (код) элемента | Признак типа элемента | Формат элемента | Признак обязательности элемента | Дополнительная информация |
| Идентификатор | Идентиф | А | T(1-50) | О | |
| Значение | Значение | А | T(1-2000) | О | |
Таблица 5.45
Дополнительное поле для отражения структурированной информации (ДопПолеСтрИнфТип)
| Наименование элемента | Сокращенное наименование (код) элемента | Признак типа элемента | Формат элемента | Признак обязательности элемента | Дополнительная информация |
| Имя дополнительного пакета | ИмяДопПакета | А | T(1-1000) | Н | |
| Версия дополнительного пакета | Версия | А | T(1-5) | Н | |
| Блок для указания структурированной информации в формате XML | | | | ОМ | Типовой элемент <xs:anyType> (множественный) |
Таблица 5.46
Фамилия, имя, отчество (ФИОТип)
| Наименование элемента | Сокращенное наименование (код) элемента | Признак типа элемента | Формат элемента | Признак обязательности элемента | Дополнительная информация |
| Фамилия | Фамилия | А | T(1-60) | О | |
| Имя | Имя | А | T(1-60) | О | |
| Отчество | Отчество | А | T(1-60) | Н | |
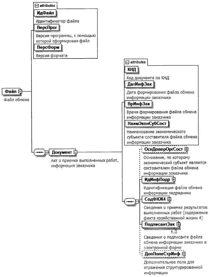
III. ОПИСАНИЕ ФАЙЛА ОБМЕНА ДОКУМЕНТА О ПРИЕМКЕ ВЫПОЛНЕННЫХ РАБОТ, ИНФОРМАЦИЯ ЗАКАЗЧИКА
6. Имя файла обмена должно иметь следующий вид:
R_T_A_O_GGGGMMDD_N, где:
R_T - префикс, принимающий значение ON_AKTREZRABZ;
A - идентификатор участника электронного документооборота - получателя файла обмена акта о приемке выполненных работ, информация заказчика. Значение элемента представляется в виде ИдОЭДОКодПол, где:
ИдОЭДО - идентификатор оператора электронного оборота (оператор ЭДО), услугами которого пользуется получатель файла обмена - символьный трехзначный код, присваивается Федеральной налоговой службой. В значении идентификатора допускаются символы латинского алфавита A - Z, a - z, цифры 0 - 9, знаки "@", ".", "-". Значение идентификатора регистронезависимо. При направлении документа не через оператора ЭДО идентификатор оператора ЭДО принимает значение "000";
КодПол - код получателя файла обмена (подрядчика или уполномоченного им лица) - уникальный код участника электронного документооборота, присваиваемый оператором ЭДО, длина кода получателя составляет не более 43 символов. При направлении документа не через оператора ЭДО ИдОтпр - глобальный уникальный идентификатор (GUID)), однозначно идентифицирующий участника документооборота;
O - идентификатор участника электронного документооборота - отправителя файла обмена акта о приемке выполненных работ, информации заказчика. Значение элемента представляется в виде ИдОЭДОКодОтпр, где:
ИдОЭДО - идентификатор оператора ЭДО, услугами которого пользуется отправитель файла обмена - символьный трехзначный код. Присваивается Федеральной налоговой службой. В значении идентификатора допускаются символы латинского алфавита A - Z, a - z, цифры 0 - 9, знаки "@", ".", "-". Значение идентификатора регистронезависимо. При направлении документа не через оператора ЭДО идентификатор оператора электронного оборота принимает значение "000";
КодОтпр - код отправителя файла обмена (заказчика или уполномоченного им лица) - уникальный код участника электронного документооборота, присваиваемый оператором ЭДО, длина кода отправителя составляет не более 43 символов. При направлении документа не через оператора ЭДО ИдОтпр - глобальный уникальный идентификатор (GUID), однозначно идентифицирующий участника документооборота;
GGGG - год формирования передаваемого файла обмена, MM - месяц, DD - день;
N - 36 символьный глобально уникальный идентификатор GUID (Globally Unique IDentifier).
Расширение имени файла обмена - xml. Расширение имени файла обмена может указываться строчными или прописными буквами.
Параметры первой строки файла обмена
Первая строка XML файла должна иметь следующий вид:
<?xml version ="1.0" encoding = "windows-1251"?>
Имя файла, содержащего XML схему файла обмена, должно иметь следующий вид:
ON_AKTREZRABZ_1_971_02_01_00_xx, где xx - номер версии схемы.
Расширение имени файла - xsd.
XML схема файла обмена в электронной форме приводится отдельным файлом и размещается на официальном сайте Федеральной налоговой службы. Выпуск новой(-ых) версии(-ий) схемы возможен при условии их непротиворечия требованиям данного документа (в части уточнения текста наименования отдельных элементов, дополнительной информации, увеличения количества знаков в формате элемента).
7. Логическая модель файла обмена представлена в виде диаграммы структуры файла обмена на рисунке 2 настоящего формата. Элементами логической модели файла обмена являются элементы и атрибуты XML файла. Перечень структурных элементов логической модели файла обмена и сведения о них приведены в таблицах 7.1 - 7.18 настоящего формата.
Для каждого структурного элемента логической модели файла обмена приводятся следующие сведения:
наименование элемента. Приводится полное наименование элемента. В строке таблицы могут быть описаны несколько элементов, наименования которых разделены символом "|". Такая форма записи применяется при наличии в файле обмена только одного элемента из описанных в этой строке;
сокращенное наименование (код) элемента. Приводится сокращенное наименование элемента. Синтаксис сокращенного наименования должен удовлетворять спецификации XML;
признак типа элемента. Может принимать следующие значения: "С" - сложный элемент логической модели (содержит вложенные элементы), "П" - простой элемент логической модели, реализованный в виде элемента XML файла, "А" - простой элемент логической модели, реализованный в виде атрибута элемента XML файла. Простой элемент логической модели не содержит вложенные элементы;
формат элемента. Формат элемента представляется следующими условными обозначениями: T - символьная строка; N - числовое значение (целое или дробное).
Формат символьной строки указывается в виде T(n-k) или T(=k), где: n - минимальное количество знаков, k - максимальное количество знаков, символ "-" - разделитель, символ "=" означает фиксированное количество знаков в строке. В случае, если минимальное количество знаков равно 0, формат имеет вид T(0-k). В случае, если максимальное количество знаков не ограничено, формат имеет вид T(n-).
Формат числового значения указывается в виде N(m.k), где: m - максимальное количество знаков в числе, включая знак (для отрицательного числа), целую и дробную часть числа без разделяющей десятичной точки, k - максимальное число знаков дробной части числа. Если число знаков дробной части числа равно 0 (то есть число целое), то формат числового значения имеет вид N(m).
Для простых элементов, являющихся базовыми в XML, таких как, элемент с типом "date", поле "Формат элемента" не заполняется. Для таких элементов в поле "Дополнительная информация" указывается тип базового элемента;
признак обязательности элемента определяет обязательность наличия элемента (совокупности наименования элемента и его значения) в файле обмена. Признак обязательности элемента может принимать следующие значения: "О" - наличие элемента в файле обмена обязательно; "Н" - наличие элемента в файле обмена необязательно, то есть элемент может отсутствовать. Если элемент принимает ограниченный перечень значений (по классификатору, кодовому словарю), то признак обязательности элемента дополняется символом "К". В случае, если количество реализаций элемента может быть более одной, то признак обязательности элемента дополняется символом "М".
К вышеперечисленным признакам обязательности элемента может добавляться значение "У" в случае описания в XML схеме условий, предъявляемых к элементу в файле обмена, описанных в графе "Дополнительная информация";
дополнительная информация содержит, при необходимости, требования к элементу файла обмена, не указанные ранее. Для сложных элементов указывается ссылка на таблицу, в которой описывается состав данного элемента. Для элементов, принимающих ограниченный перечень значений из классификатора (кодового словаря), указывается соответствующее наименование классификатора (кодового словаря) или приводится перечень возможных значений. Для классификатора (кодового словаря) может указываться ссылка на его местонахождение. Для элементов, использующих пользовательский тип данных, указывается наименование типового элемента.

Рисунок 2. Диаграмма структуры файла обмена
Таблица 7.1
Файл обмена (Файл)
| Наименование элемента | Сокращенное наименование (код) элемента | Признак типа элемента | Формат элемента | Признак обязательности элемента | Дополнительная информация |
| Идентификатор файла | ИдФайл | А | T(1-255) | ОУ | Содержит (повторяет) имя сформированного файла (без расширения) |
| Версия программы, с помощью которой сформирован файл | ВерсПрог | А | T(1-40) | О | |
| Версия формата | ВерсФорм | А | T(1-5) | О | Принимает значение: 1.00 |
| Акт о приемке выполненных работ, информация заказчика | Документ | С | | О | Состав элемента представлен в таблице 7.2 |
Таблица 7.2
Акт о приемке выполненных работ, информация заказчика (Документ)
| Наименование элемента | Сокращенное наименование (код) элемента | Признак типа элемента | Формат элемента | Признак обязательности элемента | Дополнительная информация |
| Код документа по КНД | КНД | А | T(=7) | ОК | Типовой элемент <КНДТип>. Принимает значение: 1110336 |
| Дата формирования файла обмена информации заказчика | ДатИнфЗак | А | T(=10) | О | Типовой элемент <ДатаТип>. Дата в формате ДД.ММ.ГГГГ |
| Время формирования файла обмена информации заказчика | ВрИнфЗак | А | T(=8) | О | Типовой элемент <ВремяТип>. Время в формате ЧЧ:ММ:СС |
| Наименование экономического субъекта-составителя файла обмена информации заказчика | НаимЭконСубСост | А | T(1-1000) | О | |
| Основание, по которому экономический субъект является составителем файла обмена информации заказчика | ОснДоверОргСост | С | | Н | Типовой элемент <ИдРеквДокТип>. Состав элемента представлен в таблице 7.9. Обязателен, если составитель информации заказчика не является заказчиком |
| Идентификация файла обмена информации подрядчика | ИдИнфПодр | С | | О | Состав элемента представлен в таблице 7.3 |
| Сведения о приемке результатов выполненных работ (содержание факта хозяйственной жизни 4) | СодФХЖ4 | С | | О | Состав элемента представлен в таблице 7.4 |
| Сведения о подписанте файла обмена информации заказчика в электронной форме | ПодписантЗак | С | | ОМ | Состав элемента представлен в таблице 7.8 |
| Дополнительное поле для отражения структурированной информации | ДопПолеСтрИнф | С | | НУ | Типовой элемент <ДопПолеСтрИнфТип>. Состав элемента представлен в таблице 7.16. Используется при значении элемента <ПрГосМун>=1 (Таблица 7.4). В ином случае не формируется |
Таблица 7.3
Идентификация файла обмена информации подрядчика (ИдИнфПодр)
| Наименование элемента | Сокращенное наименование (код) элемента | Признак типа элемента | Формат элемента | Признак обязательности элемента | Дополнительная информация |
| Идентификатор файла обмена информации подрядчика | ИдФайлИнфПодр | А | T(1-255) | О | Содержит (повторяет) имя файла обмена информации подрядчика без расширения |
| Дата формирования файла обмена информации подрядчика | ДатаФайлИнфПодр | А | T(=10) | О | Типовой элемент <ДатаТип>. Дата в формате ДД.ММ.ГГГГ. Указывается (повторяет) значение <ДатаИнфПодр>, указанное в файле обмена информации подрядчика |
| Время формирования файла обмена информации подрядчика | ВремяФайлИнфПодр | А | T(=8) | О | Типовой элемент <ВремяТип>. Время в формате ЧЧ.ММ.СС Указывается (повторяет) значение <ВремяИнфПодр>, указанное в файле обмена информации подрядчика |
| Электронная подпись файла обмена информации подрядчика | ЭП | П | T(1-) | ОМ | Представляется в кодировке Base64 |
Таблица 7.4
Сведения о приемке результатов выполненных работ (содержание факта хозяйственной жизни 4) (СодФХЖ4)
| Наименование элемента | Сокращенное наименование (код) элемента | Признак типа элемента | Формат элемента | Признак обязательности элемента | Дополнительная информация |
| Номер поступившего документа (акта о приемке выполненных работ) | НомПостДок | А | T(1-255) | О | Регистрационный номер поступившего на подпись акта о приемке выполненных работ, присвоенного в системе делопроизводства хозяйствующего субъекта-составителя файла обмена информации подрядчика. Указывается (повторяет) значение <НомерДок>, указанное в файле обмена информации подрядчика |
| Дата поступившего документа (акта о приемке выполненных работ) | ДатаПостДок | А | T(=10) | О | Типовой элемент <ДатаТип>. Дата в формате ДД.ММ.ГГГ. Дата присвоения регистрационного номера поступившего на подпись акта о приемке выполненных работ в системе делопроизводства хозяйствующего субъекта-составителя файла обмена информации подрядчика. Указывается (повторяет) значение <ДатаДок>, указанное в файле обмена информации подрядчика |
| Вид операции | ВидОпер | А | T(1-255) | Н | Дополнительная информация, позволяющая в автоматизированном режиме определять необходимый для конкретного случая порядок использования информации документа у заказчика |
| Признак строительства для государственных и муниципальных нужд | ПрГосМун | А | T(=1) | ОК | Принимает значения: 1 - строительство для государственных и муниципальных нужд | 0 - иное. Указывается (повторяет) значение <ПрГосМун>, указанное в файле обмена информации подрядчика |
| Информация (сведения) о приемке результатов работ | СвПрием | С | | О | Состав элемента представлен в таблице 7.5 |
| Извещение заказчика о согласии/не согласии с представленными подрядчиком сведениями о расчетах по итогам принятия работ | ИзвОРасч | С | | НУ | Состав элемента представлен в таблице 7.7. При значении элемента <КодСодОпер>=0 (Таблица 7.5) не формируется. В случае отсутствия в файле обмена информации подрядчика сведений подрядчика о расчетах по договору строительного подряда по итогам сдачи-приемки результатов выполненных работ не используется |
| Информационное поле факта хозяйственной жизни 4 | ИнфПолФХЖ4 | С | | НМ | Типовой элемент <ИнфПолТип>. Состав элемента представлен в таблице 7.17 |
| Дополнительное поле для отражения структурированной информации | ДопПолеСтрИнф | С | | НУ | Типовой элемент <ДопПолеСтрИнфТип>. Состав элемента представлен в таблице 7.16. Используется при значении элемента <ПрГосМун>=1 (Таблица 7.4). В ином случае не формируется |
Таблица 7.5
Информация (сведения) о приемке результатов работ (СвПрием)
| Наименование элемента | Сокращенное наименование (код) элемента | Признак типа элемента | Формат элемента | Признак обязательности элемента | Дополнительная информация |
| Содержание операции (текст, подтверждающий событие, повлекшее за собой изменение финансового состояния заказчика) | СодОпер | А | T(1-255) | НУ | Принимает значение: "Результаты работ приняты без претензий" или иные формулировки описания факта приемки работ. Обязателен при отсутствии <КодСодОпер>. При <КодСодОпер>=0 не формируется |
| Код содержания операции | КодСодОпер | А | T(=1) | НКУ | Обязателен при отсутствии <СодОпер>. Принимает значение: 0 - предъявленные результаты работ не приняты (отказ в подписании акта приемки работ) по причине выявления при приемке неустранимых недостатков, которые исключают возможность использования объекта строительства для указанной в договоре строительного подряда цели | 1 - предъявленные результаты работ приняты без замечаний (недостатков не выявлено) | 2 - предъявленные результаты работ приняты с устранимыми недостатками на условиях их безвозмездного устранения подрядчиком в разумный срок | 4 - предъявленные результаты работ приняты с устранимыми недостатками на условиях соразмерного уменьшения стоимости договора строительного подряда | 5 - предъявленные результаты работ приняты с устранимыми недостатками на условиях возмещения подрядчиком расходов заказчика на устранение недостатков (стоимости устранения недостатков). При значении элемента <ПрГосМун>=1 (Таблица 7.4) значения 2, 4 и 5 не применяются |
| Информация о причинах отказа в приемке | ИнфОтказПрием | А | T(1-2000) | НУ | Формируется если значение элемента <КодСодОпер>=0. Обязателен при отсутствии элемента <ИдДокОтказ> |
| Информация об устранимых недостатках, выявленных при приемке | ИнфОНедостатк | А | T(1-2000) | НУ | Формируется если значение элемента <КодСодОпер>= 2 | 4 | 5. Обязателен при отсутствии элемента <ИдДокОНедостатк> |
| Сумма налога на доходы физических лиц, подлежащего удержанию из сумм, выплачиваемых по договору подрядчику - физическому лицу | СумНДФЛ | А | N(19.2) | Н | |
| Дата принятия результатов выполненных работ | | ДатаПрин | П | T(=10) | НУ | Типовой элемент <Дата.Тип>. Дата в формате ДД.ММ.ГГГГ. Обязателен при <КодСодОпер> = 1 | 2 | 4 | 5 или присутствует элемент <СодОпер> |
| Дата отказа от принятия результатов выполненных работ | ДатаОтказПрин | П | T(=10) | НУ | Типовой элемент <ДатаТип>. Дата в формате ДД.ММ.ГГГГ. Обязателен при <КодСодОпер>=0. При <КодСодОпер> не равном 0 или при наличии <СодОпер> не формируется |
| Идентифицирующие признаки документа о причинах отказа в приемке (о существенных расхождениях) | ИдДокОтказ | С | | НУ | Типовой элемент <ИдРеквДокТип>. Состав элемента представлен в таблице 7.9. Формируется если значение элемента <КодСодОпер>=0. Обязателен при отсутствии элемента <ИнфОтказПрием> |
| Идентифицирующие признаки документа об устранимых недостатках, выявленных при приемке | ИдДокОНедостатк | С | | НУ | Типовой элемент <ИдРеквДокТип>. Состав элемента представлен в таблице 7.9. Формируется если значение элемента <КодСодОпер> = 2 | 4 | 5. Обязателен при отсутствии <ИнфОНедостатк> |
| Итоги принятия работ с устранимыми недостатками на условиях соразмерного уменьшения стоимости договора строительного подряда | ИтогУмСтоимДог | С | | НУ | Состав элемента представлен в таблице 7.6. Элемент формируется, если <КодСодОпер>=4 |
Таблица 7.6
Итоги принятия работ с устранимыми недостатками на условиях соразмерного уменьшения стоимости договора строительного подряда (ИтогУмСтоимДог)
| Наименование элемента | Сокращенное наименование (код) элемента | Признак типа элемента | Формат элемента | Признак обязательности элемента | Дополнительная информация |
| Стоимость товаров (работ, услуг) без учета суммы НДС - итого | СтТовБезНДСИтог | А | N(19.2) | О | |
| Стоимость товаров (работ, услуг с налогом - итого | СтТовУчНалИтог | А | N(19.2) | Н | |
| Итого к перечислению подрядчику за оформляемый (отчетный) период с учетом уменьшения стоимости договора в связи с выявлением при приемке неустранимых недостатков | ИтогКПеречислОтч | А | N(19.2) | Н | |
| Итого к перечислению подрядчику с начала строительства с учетом уменьшения стоимости договора в связи с выявлением при приемке неустранимых недостатков | ИтогКПеречислСНач | А | N(19.2) | Н | |
| Сумма НДС, предъявляемая покупателю итого | | СумНалИтог | П | N(19.2) | Н | |
| Случаи отсутствия суммы НДС, предъявляемой покупателю | ОтсСумНДС | П | T(=1) | Н | Принимает значение "-" (прочерк) |
Таблица 7.7
Извещение заказчика о согласии/не согласии с представленными подрядчиком сведениями о расчетах по итогам принятия работ (ИзвОРасч)
| Наименование элемента | Сокращенное наименование (код) элемента | Признак типа элемента | Формат элемента | Признак обязательности элемента | Дополнительная информация |
| Информация о причинах несогласия с представленными подрядчиком сведениями о расчетах | ПричНесогРасч | А | T(1-2000) | НУ | Формируется только при наличии элемента <НеСоглРасч> |
| Извещение заказчика в отношении расчетов по итогам принятия работ | ИзвПоРасч | А | T(1-300) | О | Принимает значение: С представленными подрядчиком сведениями о расчетах согласен | С представленными подрядчиком сведениями о расчетах согласен, есть информация о дополнительных удержаниях заказчиком в соответствии с законодательством о контрактной системе в сфере закупок товаров, работ, услуг для обеспечения государственных и муниципальных нужд | С представленными подрядчиком сведениями о расчетах не согласен | Представленные подрядчиком сведения о расчетах по договору на момент приемки работ не сверялись | Условиями договора строительного подряда сверка расчетов по договору непосредственно в акте о приемке выполненных работ не предусмотрена |
| Идентифицирующие признаки документов, не учтенных подрядчиком при предоставлении сведений о расчетах | ИдНеучтенДок | С | | НУ | Типовой элемент <ИдРеквДокТип>. Состав элемента представлен в таблице 7.9. Формируется только при наличии элемента <НеСоглРасч> |
| Идентифицирующие признаки документов, излишне учтенных подрядчиком при предоставлении сведений о расчетах | ИдЛишнДок | С | | НУ | Типовой элемент <ИдРеквДокТип>. Состав элемента представлен в таблице 7.9. Формируется только при наличии элемента <НеСоглРасч> |
Таблица 7.8
Сведения о подписанте файла обмена информации заказчика в электронной форме (ПодписантЗак)
| Наименование элемента | Сокращенное наименование (код) элемента | Признак типа элемента | Формат элемента | Признак обязательности элемента | Дополнительная информация |
| Сведения о лице, подписывающем файл обмена в электронной форме (включая сведения о доверенности) | Подписант | С | | О | Типовой элемент <ПодписантТип>. Состав элемента представлен в таблице 7.13 |
| Дополнительное поле для отражения структурированной информации | ДопПолеСтрИнф | С | | НУ | Типовой элемент <ДопПолеСтрИнфТип>. Состав элемента представлен в таблице 7.16. Используется при значении элемента <ПрГосМун>=1 (Таблица 7.4). В ином случае не формируется |
Таблица 7.9
Идентифицирующие признаки документа (ИдРеквДокТип)
| Наименование элемента | Сокращенное наименование (код) элемента | Признак типа элемента | Формат элемента | Признак обязательности элемента | Дополнительная информация |
| Типовые идентифицирующие признаки документа | ТипИдДок | С | | О | Типовой элемент <РеквДокТип>. Состав элемента представлен в таблице 7.10 |
| Дополнительное поле для отражения структурированной информации | ДопПолеСтрИнф | С | | НУ | Типовой элемент <ДопПолеСтрИнфТип>. Состав элемента представлен в таблице 7.16. Используется при значении элемента <ПрГосМун>=1 (Таблица 7.4). В ином случае не формируется |
Таблица 7.10
Реквизиты документа (РеквДокТип)
| Наименование элемента | Сокращенное наименование (код) элемента | Признак типа элемента | Формат элемента | Признак обязательности элемента | Дополнительная информация |
| Наименование документа | НаимДок | А | T(1-255) | НУ | Обязателен, если не указан <ИдДок> |
| Номер документа | НомерДок | А | T(1-255) | НУ | Обязателен, если не указан <ИдДок>. При отсутствии указывается: "Без номера" |
| Дата документа | ДатаДок | А | T(=10) | НУ | Типовой элемент <ДатаТип>. Дата в формате ДД.ММ.ГГГГ. Обязателен, если не указан <ИдДок> |
| Идентификатор файла документа (в том числе регистрационный номер, если документ/сведения о таком документе содержатся в государственных информационных системах) | ИдДок | А | T(1-255) | НУ | Обязателен, если не указаны <НаимДок>, <НомерДок>, <ДатаДок> |
| Дополнительные сведения | ДопСведДок | А | T(1-2000) | Н | |
| Идентифицирующие реквизиты субъектов, в том числе составивших документ | ИдРекСост | С | | НМ | Типовой элемент <ИдРекСостТип>. Состав элемента представлен в таблице 7.11. Заполняется в отношении каждого из участников события (сделки), оформленного документом с указанными в <НаимДок>, <НомерДок> и <ДатаДок> наименованием, порядковым номером и датой (или с указанным в <ИдДок> идентификатором) |
Таблица 7.11
Идентифицирующие реквизиты субъектов, в том числе составивших документ (ИдРекСостТип)
| Наименование элемента | Сокращенное наименование (код) элемента | Признак типа элемента | Формат элемента | Признак обязательности элемента | Дополнительная информация |
| ИНН организации, состоящей на учете в налоговом органе | | ИННЮЛ | П | T(=10) | О | Типовой элемент <ИННЮЛТип> |
| ИНН физического лица, в том числе индивидуального предпринимателя | | ИННФЛ | П | T(=12) | О | Типовой элемент <ИННФЛТип> |
| Данные иностранной организации (иностранного гражданина), не состоящей(его) на учете в налоговых органах | | ДаннИно | С | | О | Типовой элемент <ДаннИноТип>. Состав элемента представлен в таблице 7.12 |
| Краткое наименование органа исполнительной власти (специализированной уполномоченной организации), выдавшего документ | НаимОИВ | П | T(1-255) | О | |
Таблица 7.12
Данные иностранной организации (иностранного гражданина), не состоящей(его) на учете в налоговых органах (ДаннИноТип)
| Наименование элемента | Сокращенное наименование (код) элемента | Признак типа элемента | Формат элемента | Признак обязательности элемента | Дополнительная информация |
| Идентификация статуса | ИдСтат | А | T(1-25) | ОК | Принимает значение: ИО - иностранная организация | ИГ - иностранный гражданин |
| Страна | Стран | А | T(1-255) | НУ | Обязателен для <ИдСтат>=ИО |
| Наименование иностранной организации полное/Фамилия, имя, отчество (при наличии) иностранного гражданина | Наим | А | T(1-1000) | НУ | Обязателен для <ИдСтат>=ИГ |
| Идентификатор иностранной организации (иностранного гражданина) | Идентиф | А | T(1-255) | НУ | Обязателен для <ИдСтат>=ИО, при отсутствии <Наим> и <ИныеСвед> |
| Иные сведения, идентифицирующие иностранную организацию (иностранного гражданина) | ИныеСвед | А | T(1-255) | НУ | Обязателен для <ИдСтат>=ИО, при отсутствии <Идентиф> и <Наим> |
Таблица 7.13
Сведения о лице, подписывающем файл обмена в электронной форме (ПодписантТип)
| Наименование элемента | Сокращенное наименование (код) элемента | Признак типа элемента | Формат элемента | Признак обязательности элемента | Дополнительная информация |
| Статус подписанта | СтатПодп | А | T(=1) | НК | Принимает значение: 1 - лицо, имеющее полномочия на подписание документа без доверенности | 2 - лицо, имеющее полномочия на подписание документа на основании доверенности в электронной форме | 3 - лицо, имеющее полномочия на подписание документа на основании доверенности в бумажном виде. Значение "3" применяется, если иное не предусмотрено законодательством Российской Федерации в области электронной подписи |
| Тип подписи | ТипПодпис | А | T(=1) | НК | Принимает значение: 1 - усиленная квалифицированная электронная подпись | 2 - простая электронная подпись | 3 - усиленная неквалифицированная электронная подпись Значения "2" и "3" применяются, если иное не предусмотрено законодательством Российской Федерации |
| Идентифицирующие сведения об информационной системе, в которой хранится доверенность, используемая для подтверждения полномочий в электронной форме | ИдСистХран | А | T(1-500) | Н | Унифицированный указатель (URL) в случае, если представление электронной доверенности осуществляется способом, отличным от включения в каждый пакет электронных документов, подписываемых представителем |
| Должность | Должн | А | T(1-255) | Н | |
| Фамилия, имя, отчество (при наличии) | ФИО | С | | О | Типовой элемент <ФИОТип>. Состав элемента представлен в таблице 7.19 Информация о фамилии, имени, отчестве (при наличии) должна соответствовать фамилии, имени, отчеству (при наличии) владельца сертификата ключа проверки электронной подписи лица, подписывающего файл обмена в электронной форме |
| Сведения о доверенности, используемой для подтверждения полномочий в электронной форме | СвДовер | С | | Н | Состав элемента представлен в таблице 7.14 |
| Сведения о доверенности, используемой для подтверждения полномочий в бумажном виде | СвДоверБум | С | | Н | Состав элемента представлен в таблице 7.15 |
Таблица 7.14
Сведения о доверенности, используемой для подтверждения полномочий в электронной форме (СвДовер)
| Наименование элемента | Сокращенное наименование (код) элемента | Признак типа элемента | Формат элемента | Признак обязательности элемента | Дополнительная информация |
| Единый регистрационный номер доверенности | НомДовер | А | T(=36) | Н | Уникальный идентификатор доверенности в виде 36-разрядного GUID из имени файла |
| Дата совершения (выдачи) доверенности | ДатаНач | А | T(=10) | Н | Типовой элемент <ДатаТип>. Дата в формате ДД.ММ.ГГГГ |
| Внутренний регистрационный номер доверенности | ВнНомДовер | А | T(1-50) | Н | |
| Дата внутренней регистрации доверенности | ДатаВнРегДовер | А | T(=10) | Н | Типовой элемент <ДатаТип>. Дата в формате ДД.ММ.ГГГГ |
| Сведения об информационной системе, которая предоставляет техническую возможность получения информации о досрочном прекращении действия доверенности, в том числе в силу ее отмены доверителем | СведСистОтм | А | T(1-500) | Н | Унифицированный указатель ресурса (URL) или текстовое описание системы, если данная система не предусматривает удаленный вызов ее программных интерфейсов |
Таблица 7.15
Сведения о доверенности, используемой для подтверждения полномочий в бумажном виде (СвДоверБум)
| Наименование элемента | Сокращенное наименование (код) элемента | Признак типа элемента | Формат элемента | Признак обязательности элемента | Дополнительная информация |
| Дата совершения (выдачи) доверенности | ДатаНач | А | T(=10) | Н | Типовой элемент <ДатаТип>. Дата в формате ДД.ММ.ГГГГ |
| Внутренний регистрационный номер доверенности | ВнНомДовер | А | T(1-50) | Н | При отсутствии номера принимает значение: без номера (б/н) |
| Сведения, идентифицирующие доверителя | СвИдДовер | А | T(1-1000) | Н | |
| Фамилия, имя, отчество (при наличии) лица, подписавшего доверенность | ФИО | С | | Н | Типовой элемент <ФИОТип>. Состав элемента представлен в таблице 7.19 |
Таблица 7.16
Дополнительное поле для отражения структурированной информации (ДопПолеСтрИнфТип)
| Наименование элемента | Сокращенное наименование (код) элемента | Признак типа элемента | Формат элемента | Признак обязательности элемента | Дополнительная информация |
| Имя дополнительного пакета | ИмяДопПакета | А | T(1-1000) | Н | |
| Версия дополнительного пакета | Версия | А | T(1-5) | Н | |
| Блок для указания структурированной информации в формате XML | | | | ОМ | Типовой элемент <xs:anyType> (множественный) |
Таблица 7.17
Информационное поле (ИнфПолТип)
| Наименование элемента | Сокращенное наименование (код) элемента | Признак типа элемента | Формат элемента | Признак обязательности элемента | Дополнительная информация |
| Идентификатор файла информационного поля | ИдФайлИнфПол | А | T(=36) | Н | Указывается идентификатор файла, связанного со сведениями данного электронного файла обмена (GUID) |
| Текстовая информация | ТекстИнф | С | | НМ | Типовой элемент <ТекстИнфТип>. Состав элемента представлен в таблице 7.18 |
Таблица 7.18
Текстовая информация (ТекстИнфТип)
| Наименование элемента | Сокращенное наименование (код) элемента | Признак типа элемента | Формат элемента | Признак обязательности элемента | Дополнительная информация |
| Идентификатор | Идентиф | А | T(1-50) | О | |
| Значение | Значение | А | T(1-2000) | О | |
Таблица 7.19
Фамилия, имя, отчество (ФИОТип)
| Наименование элемента | Сокращенное наименование (код) элемента | Признак типа элемента | Формат элемента | Признак обязательности элемента | Дополнительная информация |
| Фамилия | Фамилия | А | T(1-60) | О | |
| Имя | Имя | А | T(1-60) | О | |
| Отчество | Отчество | А | T(1-60) | Н | |