Приказ ФНС РФ от 14.11.2022 N ЕД-7-19/1085@

"Об утверждении документов, предусмотренных подпунктом 1 пункта 1 и пунктом 2.3 статьи 102 Налогового кодекса Российской Федерации"
Редакция от 14.11.2022 — Действует с 13.12.2022

Зарегистрировано в Минюсте России 2 декабря 2022 г. N 71321


ФЕДЕРАЛЬНАЯ НАЛОГОВАЯ СЛУЖБА

ПРИКАЗ
от 14 ноября 2022 г. N ЕД-7-19/1085@

ОБ УТВЕРЖДЕНИИ ДОКУМЕНТОВ, ПРЕДУСМОТРЕННЫХ ПОДПУНКТОМ 1 ПУНКТА 1 И ПУНКТОМ 2.3 СТАТЬИ 102 НАЛОГОВОГО КОДЕКСА РОССИЙСКОЙ ФЕДЕРАЦИИ

В соответствии с пунктом 4 статьи 31, подпунктом 1 пункта 1 и пунктом 2.3 статьи 102 Налогового кодекса Российской Федерации (Собрание законодательства Российской Федерации, 1998, N 31, ст. 3824; 2016, N 27, ст. 4176; 2021, N 1, ст. 9; 2022, N 18, ст. 3006), пунктом 1 Положения о Федеральной налоговой службе, утвержденного постановлением Правительства Российской Федерации от 30.09.2004 N 506 (Собрание законодательства Российской Федерации, 2004, N 40, ст. 3961; 2021, N 34, ст. 6206), приказываю:

1. Утвердить:

формат представления согласия налогоплательщика (плательщика страховых взносов) на представление налоговым органом сведений о налогоплательщике (плательщике страховых взносов), составляющих налоговую тайну, иному лицу или признание таких сведений общедоступными в электронной форме согласно приложению N 1 к настоящему приказу;

порядок представления в налоговые органы согласия налогоплательщика (плательщика страховых взносов) на представление налоговым органом сведений о налогоплательщике (плательщике страховых взносов), составляющих налоговую тайну, иному лицу или признание таких сведений общедоступными согласно приложению N 2 к настоящему приказу;

порядок представления налоговым органом сведений, составляющих налоговую тайну, иному лицу согласно приложению N 3 к настоящему приказу;

форму согласия налогоплательщика (плательщика страховых взносов) на представление налоговым органом сведений о налогоплательщике (плательщике страховых взносов), составляющих налоговую тайну, иному лицу или признание таких сведений общедоступными согласно приложению N 4 к настоящему приказу.

2. Признать утратившим силу приказ ФНС России от 15.11.2016 N ММВ-7-17/615@ "Об утверждении формы, формата согласия налогоплательщика (плательщика страховых взносов) на признание сведений, составляющих налоговую тайну, общедоступными, порядка заполнения формы, а также порядка его представления в налоговые органы" (зарегистрирован Министерством юстиции Российской Федерации 19.12.2016, регистрационный N 44786).

3. Контроль за исполнением настоящего приказа возложить на заместителя руководителя Федеральной налоговой службы, ответственного за координацию вопросов методологического обеспечения создания, функционирования и развития сервисов ФНС России, официального сайта ФНС России, интранет-портала ФНС России.

Руководитель
Федеральной налоговой службы
Д.В. ЕГОРОВ

Приложение N 1
к приказу ФНС России
от 14.11.2022 N ЕД-7-19/1085@

ФОРМАТ ПРЕДСТАВЛЕНИЯ СОГЛАСИЯ НАЛОГОПЛАТЕЛЬЩИКА (ПЛАТЕЛЬЩИКА СТРАХОВЫХ ВЗНОСОВ) НА ПРЕДСТАВЛЕНИЕ НАЛОГОВЫМ ОРГАНОМ СВЕДЕНИЙ О НАЛОГОПЛАТЕЛЬЩИКЕ (ПЛАТЕЛЬЩИКЕ СТРАХОВЫХ ВЗНОСОВ), СОСТАВЛЯЮЩИХ НАЛОГОВУЮ ТАЙНУ, ИНОМУ ЛИЦУ ИЛИ ПРИЗНАНИЕ ТАКИХ СВЕДЕНИЙ ОБЩЕДОСТУПНЫМИ В ЭЛЕКТРОННОЙ ФОРМЕ

I. ОБЩИЕ СВЕДЕНИЯ

1. Настоящий формат описывает требования к XML-файлам (далее - файл обмена) представления (направления) в налоговые органы согласия налогоплательщика (плательщика страховых взносов) на представление налоговым органом сведений о налогоплательщике (плательщике страховых взносов), составляющих налоговую тайну, иному лицу или признание таких сведений общедоступными в электронной форме.

2. Номер версии настоящего формата 5.03, часть 865_01.

II. ОПИСАНИЕ ФАЙЛА ОБМЕНА

3. Имя файла обмена должно иметь следующий вид:

R_T_A_K_O_GGGGMMDD_N, где:

R_T - префикс, принимающий значение IU_SOGNTOB;

A_K - идентификатор получателя информации, где: A - идентификатор получателя, которому направляется файл обмена, K - идентификатор конечного получателя, для которого предназначена информация из данного файла обмена. Передача файла от отправителя к конечному получателю (K) может осуществляться в несколько этапов через другие налоговые органы, осуществляющие передачу файла на промежуточных этапах, которые обозначаются идентификатором A. В случае передачи файла от отправителя к конечному получателю при отсутствии налоговых органов, осуществляющих передачу на промежуточных этапах, значения идентификаторов A и K совпадают. Каждый из идентификаторов (A и K) имеет вид для налоговых органов - четырехразрядный код (код налогового органа в соответствии с классификатором "Система обозначения налоговых органов" (СОНО);

O - идентификатор отправителя информации, имеет вид:

для организаций - девятнадцатиразрядный код (идентификационный номер налогоплательщика (далее - ИНН) и код причины постановки на учет (далее - КПП) организации (обособленного подразделения);

для физических лиц - двенадцатиразрядный код (ИНН физического лица, при наличии. При отсутствии ИНН - последовательность из двенадцати нулей).

GGGG - год формирования передаваемого файла, MM - месяц, DD - день;

N - идентификационный номер файла. (Длина - от 1 до 36 знаков. Идентификационный номер файла должен обеспечивать уникальность файла).

Расширение имени файла - xml. Расширение имени файла может указываться как строчными, так и прописными буквами.

Параметры первой строки файла обмена

Первая строка XML-файла должна иметь следующий вид:

<?xml version ="1.0" encoding ="windows-1251"?>

Имя файла, содержащего XML-схему файла обмена, должно иметь следующий вид:

IU_SOGNTOB_1_865_01_05_03_xx, где xx - номер версии схемы.

Расширение имени файла - xsd.

XML-схема файла обмена приводится отдельным файлом и размещается на официальном сайте Федеральной налоговой службы.

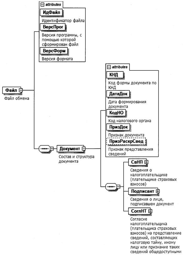
4. Логическая модель файла обмена представлена в виде диаграммы структуры файла обмена на рисунке 1 настоящего формата. Элементами логической модели файла обмена являются элементы и атрибуты XML-файла. Перечень структурных элементов логической модели файла обмена и сведения о них приведены в таблицах 4.1 - 4.18 настоящего формата.

Для каждого структурного элемента логической модели файла обмена приводятся следующие сведения:

наименование элемента. Приводится полное наименование элемента. В строке таблицы могут быть описаны несколько элементов, наименования которых разделены символом "|". Такая форма записи применяется при наличии в файле обмена только одного элемента из описанных в этой строке;

сокращенное наименование (код) элемента. Приводится сокращенное наименование элемента. Синтаксис сокращенного наименования должен удовлетворять спецификации XML;

признак типа элемента. Может принимать следующие значения: "С" - сложный элемент логической модели (содержит вложенные элементы), "П" - простой элемент логической модели, реализованный в виде элемента XML-файла, "А" - простой элемент логической модели, реализованный в виде атрибута элемента XML-файла. Простой элемент логической модели не содержит вложенные элементы;

формат элемента. Формат элемента представляется следующими условными обозначениями: T - символьная строка; N - числовое значение (целое или дробное).

Формат символьной строки указывается в виде T(n-k) или T(=k), где: n - минимальное количество знаков, k - максимальное количество знаков, символ "-" - разделитель, символ "=" означает фиксированное количество знаков в строке. В случае, если минимальное количество знаков равно 0, формат имеет вид T(0-k). В случае, если максимальное количество знаков не ограничено, формат имеет вид T(n-).

Формат числового значения указывается в виде N(m.k), где: m - максимальное количество знаков в числе, включая знак (для отрицательного числа), целую и дробную часть числа без разделяющей десятичной точки, k - максимальное число знаков дробной части числа. Если число знаков дробной части числа равно 0 (то есть число целое), то формат числового значения имеет вид N(m).

Для простых элементов, являющихся базовыми в XML, например, элемент с типом "date", поле "Формат элемента" не заполняется. Для таких элементов в поле "Дополнительная информация" указывается тип базового элемента;

признак обязательности элемента определяет обязательность наличия элемента (совокупности наименования элемента и его значения) в файле обмена. Признак обязательности элемента может принимать следующие значения: "О" - наличие элемента в файле обмена обязательно; "Н" - наличие элемента в файле обмена необязательно, то есть элемент может отсутствовать. Если элемент принимает ограниченный перечень значений (по классификатору, справочнику, кодовому словарю), то признак обязательности элемента дополняется символом "К". В случае, если количество реализаций элемента может быть более одной, то признак обязательности элемента дополняется символом "М".

К вышеперечисленным признакам обязательности элемента может добавляться значение "У" в случае описания в XML-схеме условий, предъявляемых к элементу в файле обмена, описанных в графе "Дополнительная информация";

дополнительная информация содержит, при необходимости, требования к элементу файла обмена, не указанные ранее. Для сложных элементов указывается ссылка на таблицу, в которой описывается состав данного элемента. Для элементов, принимающих ограниченный перечень значений из классификатора (справочника, кодового словаря), указывается соответствующее наименование классификатора (справочника, кодового словаря) или приводится перечень возможных значений. Для классификатора (справочника, кодового словаря) может указываться ссылка на его местонахождение. Для элементов, использующих пользовательский тип данных, указывается наименование типового элемента.

Рисунок 1. Диаграмма структуры файла обмена

Таблица 4.1

Файл обмена (Файл)

Наименование элемента Сокращенное наименование (код) элемента Признак типа элемента Формат элемента Признак обязательности элемента Дополнительная информация
Идентификатор файла ИдФайл А T(1-255) ОУ Содержит (повторяет) имя сформированного файла (без расширения)
Версия программы, с помощью которой сформирован файл ВерсПрог А T(1-40) О  
Версия формата ВерсФорм А T(1-5) О Принимает значение: 5.03
Состав и структура документа Документ С   О Состав элемента представлен в таблице 4.2

Таблица 4.2

Состав и структура документа (Документ)

Наименование элемента Сокращенное наименование (код) элемента Признак типа элемента Формат элемента Признак обязательности элемента Дополнительная информация
Код формы документа по КНД КНД А T(=7) ОК Типовой элемент <КНДТип>.
Принимает значение: 1110058
Дата формирования документа ДатаДок А T(=10) О Типовой элемент <ДатаТип>.
Дата в формате ДД.ММ.ГГГГ
Код налогового органа КодНО А T(=4) ОК Типовой элемент <СОНОТип>
Признак документа ПризДок А T(=1) ОК Принимает значение:
1 - представление согласия |
2 - отзыв согласия
Признак представления сведений ПризРаскрСвед А T(=1) НКУ Принимает значение:
1 - признание сведений общедоступными |
2 - представление сведений иному лицу
Элемент обязателен при <ПризДок>=1
Сведения о налогоплательщике (плательщике страховых взносов) СвНП С   О Состав элемента представлен в таблице 4.3
Сведения о лице, подписавшем документ Подписант С   О Состав элемента представлен в таблице 4.7
Согласие налогоплательщика (плательщика страховых взносов) на представление сведений, составляющих налоговую тайну, иному лицу или признание таких сведений общедоступными (далее - согласие) СоглНТ С   О Состав элемента представлен в таблице 4.9

Таблица 4.3

Сведения о налогоплательщике (плательщике страховых взносов) (СвНП)

Наименование элемента Сокращенное наименование (код) элемента Признак типа элемента Формат элемента Признак обязательности элемента Дополнительная информация
Налогоплательщик (плательщик страховых взносов) - организация | НПЮЛ С   О Состав элемента представлен в таблице 4.4
Налогоплательщик (плательщик страховых взносов) - физическое лицо, зарегистрированное в установленном порядке и осуществляющее предпринимательскую деятельность без образования юридического лица, глава крестьянского (фермерского) хозяйства | НПИП С   О Состав элемента представлен в таблице 4.5
Налогоплательщик (плательщик страховых взносов) - физическое лицо, гражданин Российской Федерации, иностранный гражданин и лицо без гражданства, не являющееся индивидуальным предпринимателем НПФЛ С   О Состав элемента представлен в таблице 4.6

Таблица 4.4

Налогоплательщик (плательщик страховых взносов) - организация (НПЮЛ)

Наименование элемента Сокращенное наименование (код) элемента Признак типа элемента Формат элемента Признак обязательности элемента Дополнительная информация
Наименование организации НаимОрг А T(1-1000) О  
ИНН организации ИННЮЛ А T(=10) О Типовой элемент <ИННЮЛТип>
КПП КПП А T(=9) О Типовой элемент <КППТип>

Таблица 4.5

Налогоплательщик (плательщик страховых взносов) - физическое лицо, зарегистрированное в установленном порядке и осуществляющее предпринимательскую деятельность без образования юридического лица, глава крестьянского (фермерского) хозяйства (НПИП)

Наименование элемента Сокращенное наименование (код) элемента Признак типа элемента Формат элемента Признак обязательности элемента Дополнительная информация
ИНН физического лица ИННФЛ А T(=12) О Типовой элемент <ИННФЛТип>
Фамилия, имя, отчество индивидуального предпринимателя ФИОИП С   О Типовой элемент <ФИОТип>.
Состав элемента представлен в таблице 4.18

Таблица 4.6

Налогоплательщик (плательщик страховых взносов) - физическое лицо, гражданин Российской Федерации, иностранный гражданин и лицо без гражданства, не являющееся индивидуальным предпринимателем (НПФЛ)

Наименование элемента Сокращенное наименование (код) элемента Признак типа элемента Формат элемента Признак обязательности элемента Дополнительная информация
ИНН физического лица ИННФЛ А T(=12) Н Типовой элемент <ИННФЛТип>
Фамилия, имя, отчество физического лица ФИО С   О Типовой элемент <ФИОТип>.
Состав элемента представлен в таблице 4.18
Сведения о документе, удостоверяющем личность физического лица УдЛичнФЛ С   НУ Типовой элемент <УдЛичнФЛ>.
Состав элемента представлен в таблице 4.17.
Элемент обязателен при отсутствии элемента <ИННФЛ> и не заполняется (отсутствует) при наличии элемента <ИННФЛ>

Таблица 4.7

Сведения о лице, подписавшем документ (Подписант)

Наименование элемента Сокращенное наименование (код) элемента Признак типа элемента Формат элемента Признак обязательности элемента Дополнительная информация
Признак лица, подписавшего документ ПрПодп А T(=1) ОК Принимает значение:
1 - налогоплательщик (плательщик страховых взносов) |
2 - представитель налогоплательщика (плательщика страховых взносов)
Номер контактного телефона Тлф А T(1-20) Н  
Фамилия, имя, отчество ФИО С   НУ Типовой элемент <ФИОТип>.
Состав элемента представлен в таблице 4.18.
Элемент обязателен при выполнении одного из условий:
- <ПрПодп>=2 |
- <ПрПодп>=1 и наличие <НПЮЛ>
Сведения о представителе СвПред С   НУ Состав элемента представлен в таблице 4.8.
Элемент обязателен при <ПрПодп>=2

Таблица 4.8

Сведения о представителе (СвПред)

Наименование элемента Сокращенное наименование (код) элемента Признак типа элемента Формат элемента Признак обязательности элемента Дополнительная информация
Наименование и реквизиты документа, подтверждающего полномочия представителя налогоплательщика (плательщика страховых взносов) НаимДок А T(1-120) О  

Таблица 4.9

Согласие налогоплательщика (плательщика страховых взносов) на представление сведений, составляющих налоговую тайну, иному лицу или признание таких сведений общедоступными (СоглНТ)

Наименование элемента Сокращенное наименование (код) элемента Признак типа элемента Формат элемента Признак обязательности элемента Дополнительная информация
Дата начала отчетного периода, за который представляются сведения, составляющие налоговую тайну, иному лицу или признаются общедоступными ДатаНачПер А   НУ Типовой элемент <xs:gYear>.
Год в формате ГГГГ.
Элемент обязателен при <ПризДок>=1 (из таблицы 4.2)
Указывается год начала представления показателей документации, составляющих налоговую тайну
Дата окончания отчетного периода, за который представляются сведения, составляющие налоговую тайну, иному лицу или признаются общедоступными ДатаКонПер А   Н Типовой элемент <xs:gYear>.
Год в формате ГГГГ.
Указывается год окончания представления показателей документации, составляющих налоговую тайну
Дата начала срока действия согласия ДатаНачСогл А T(=10) Н Типовой элемент <ДатаТип>.
Дата в формате ДД.ММ.ГГГГ
Дата окончания срока действия согласия ДатаКонСогл А T(=10) Н Типовой элемент <ДатаТип>.
Дата в формате ДД.ММ.ГГГГ
Имя файла согласия, направленного ранее, которое отзывается | ИмФайлСогл П T(1-255) НУ Элемент обязателен при <ПризДок>=2 (из таблицы 4.2) при отсутствии элемента <РегНомСогл>
Регистрационный номер согласия, представленного на бумажном носителе РегНомСогл П T(1-100) НУ Элемент обязателен при <ПризДок>=2 (из таблицы 4.2) при отсутствии элемента <ИмФайлСогл>
Коды сведений, составляющих в соответствии со статьей 102 Налогового кодекса Российской Федерации налоговую тайну КодСвед С   НУ Состав элемента представлен в таблице 4.10.
Элемент обязателен при <ПризДок>=1 (из таблицы 4.2)

Таблица 4.10

Коды сведений, составляющих в соответствии со статьей 102 Налогового кодекса Российской Федерации налоговую тайну (КодСвед)

Наименование элемента Сокращенное наименование (код) элемента Признак типа элемента Формат элемента Признак обязательности элемента Дополнительная информация:
Коды сведений, составляющих в соответствии со статьей 102 Налогового кодекса Российской Федерации налоговую тайну, для признания таких сведений общедоступными | КодСведОД С   ОУ Состав элемента представлен в таблице 4.11
Элемент обязателен при <ПризРаскрСвед>=1 (из таблицы 4.2)
Коды сведений, составляющих в соответствии со статьей 102 Налогового кодекса Российской Федерации налоговую тайну, для представления сведений иному лицу КодСведЛиц С   ОУ Состав элемента представлен в таблице 4.12
Элемент обязателен при <ПризРаскрСвед>=2 (из таблицы 4.2)

Таблица 4.11

Коды сведений, составляющих в соответствии со статьей 102 Налогового кодекса Российской Федерации налоговую тайну, для признания таких сведений общедоступными (КодСведОД)

Наименование элемента Сокращенное наименование (код) элемента Признак типа элемента Формат элемента Признак обязательности элемента Дополнительная информация
Код комплекта сведений | КодКомпл П T(=5) НК Принимает значение в соответствии с классификатором сведений, составляющих налоговую тайну, начинающихся на 2.
Коды сведений, составляющих в соответствии со статьей 102 Налогового кодекса Российской Федерации налоговую тайну КодСвед П T(=5) НКМ Принимает значение в соответствии с классификатором сведений, составляющих налоговую тайну, начинающихся на 1.

Таблица 4.12

Коды сведений, составляющих в соответствии со статьей 102 Налогового кодекса Российской Федерации налоговую тайну для представления сведений иному лицу (КодСведЛиц)

Наименование элемента Сокращенное наименование (код) элемента Признак типа элемента Формат элемента Признак обязательности элемента Дополнительная информация
Код комплекта сведений | КодКомпл П T(=5) НК Принимает значение в соответствии с классификатором сведений, составляющих налоговую тайну, начинающихся на 2
Коды сведений, составляющих в соответствии со статьей 102 Налогового кодекса Российской Федерации налоговую тайну КодСвед П T(=5) НКМ Принимает значение в соответствии с классификатором сведений, составляющих налоговую тайну, начинающихся на 1
Сведения об организации, которой представляются сведения, составляющие налоговую тайну, о налогоплательщике (плательщике страховых взносов) | СвЮЛ С   О Типовой элемент <СвЮЛТип>.
Состав элемента представлен в таблице 4.16
Сведения о физическом лице, которому представляются сведения, составляющие налоговую тайну, о налогоплательщике (плательщике страховых взносов) СвФЛ С   О Состав элемента представлен в таблице 4.13
Сведения о лице, подписавшем документ, которому представляются сведения, составляющие налоговую тайну, о налогоплательщике (плательщике страховых взносов) ПодпПредДост С   Н Состав элемента представлен в таблице 4.14

Таблица 4.13

Сведения о физическом лице, которому представляются сведения, составляющие налоговую тайну, о налогоплательщике (плательщике страховых взносов) (СвФЛ)

Наименование элемента Сокращенное наименование (код) элемента Признак типа элемента Формат элемента Признак обязательности элемента Дополнительная информация
Признак налогоплательщика ПризНП А T(=1) ОК Принимает значение:
1 - физическое лицо является индивидуальным предпринимателем |
2 - физическое лицо не является индивидуальным предпринимателем
ИНН физического лица ИННФЛ А T(=12) НУ Типовой элемент <ИННФЛТип>.
Элемент обязателен при <ПризНП>=1
Фамилия, имя, отчество ФИО С   О Типовой элемент <ФИОТип>.
Состав элемента представлен в таблице 4.18
Сведения о документе, удостоверяющем личность физического лица УдЛичнФЛ С   НУ Типовой элемент <УдЛичнФЛ>.
Состав элемента представлен в таблице 4.17.
Элемент обязателен при отсутствии <ИННФЛ>

Таблица 4.14

Сведения о лице, подписавшем документ, которому представляются сведения, составляющие налоговую тайну, о налогоплательщике (плательщике страховых взносов) (ПодпПредДост)

Наименование элемента Сокращенное наименование (код) элемента Признак типа элемента Формат элемента Признак обязательности элемента Дополнительная информация
Признак лица, подписавшего документ ПрПодп А T(=1) ОК Принимает значение:
1 - лицо, которому представляются сведения,
составляющие налоговую тайну, о налогоплательщике (плательщике страховых взносов) |
2 - представитель лица, которому представляются сведения, составляющие налоговую тайну, о налогоплательщике (плательщике страховых взносов)
Номер контактного телефона Тлф А T(1-20) Н  
Фамилия, имя, отчество ФИО С   О Типовой элемент <ФИОТип>.
Состав элемента представлен в таблице 4.18
Сведения о представителе СвПред С   НУ Состав элемента представлен в таблице 4.15.
Элемент обязателен при <ПрПодп>=2

Таблица 4.15

Сведения о представителе (СвПред)

Наименование элемента Сокращенное наименование (код) элемента Признак типа элемента Формат элемента Признак обязательности элемента Дополнительная информация
Наименование и реквизиты документа, подтверждающего полномочия представителя лица, которому представляются сведения, составляющие налоговую тайну, о налогоплательщике (плательщике страховых взносов) НаимДок А T(1-120) О  

Таблица 4.16

Сведения об организации, которой представляются сведения, составляющие налоговую тайну, о налогоплательщике (плательщике страховых взносов) (СвЮЛТип)

Наименование элемента Сокращенное наименование (код) элемента Признак типа элемента Формат элемента Признак обязательности элемента Дополнительная информация
Наименование организации НаимОрг А T(1-1000) О  
ИНН организации ИННЮЛ А T(=10) О Типовой элемент <ИННЮЛТип>

Таблица 4.17

Сведения о документе, удостоверяющем личность физического лица (УдЛичнФЛ)

Наименование элемента Сокращенное наименование (код) элемента Признак типа элемента Формат элемента Признак обязательности элемента Дополнительная информация
Код вида документа, удостоверяющего личность КодВидДок А T(=2) ОК Типовой элемент <СПДУЛТип>.
Принимает значение в соответствии со справочником "Коды вида документа, удостоверяющего личность налогоплательщика" из приложения к Порядку представления в налоговые органы согласия налогоплательщика (плательщика страховых взносов) на представление налоговым органом сведений о налогоплательщике (плательщике страховых взносов), составляющих налоговую тайну, иному лицу или признание таких сведений общедоступными
Серия и номер документа, удостоверяющего личность СерНомДок А T(1-25) О Типовой элемент <СПДУЛШТип>
Дата выдачи документа, удостоверяющего личность ДатаДок А T(=10) О Типовой элемент <ДатаТип>.
Дата в формате ДД.ММ.ГГГГ

Таблица 4.18

Фамилия, имя, отчество (ФИОТип)

Наименование элемента Сокращенное наименование (код) элемента Признак типа элемента Формат элемента Признак обязательности элемента Дополнительная информация
Фамилия Фамилия А T(1-60) О  
Имя Имя А T(1-60) О  
Отчество Отчество А T(1-60) Н  

Приложение N 2
к приказу ФНС России
от 14.11.2022 N ЕД-7-19/1085@

ПОРЯДОК
ПРЕДСТАВЛЕНИЯ В НАЛОГОВЫЕ ОРГАНЫ СОГЛАСИЯ НАЛОГОПЛАТЕЛЬЩИКА (ПЛАТЕЛЬЩИКА СТРАХОВЫХ ВЗНОСОВ) НА ПРЕДСТАВЛЕНИЕ НАЛОГОВЫМ ОРГАНОМ СВЕДЕНИЙ О НАЛОГОПЛАТЕЛЬЩИКЕ (ПЛАТЕЛЬЩИКЕ СТРАХОВЫХ ВЗНОСОВ), СОСТАВЛЯЮЩИХ НАЛОГОВУЮ ТАЙНУ, ИНОМУ ЛИЦУ ИЛИ ПРИЗНАНИЕ ТАКИХ СВЕДЕНИЙ ОБЩЕДОСТУПНЫМИ

I. Общие положения

1. Согласие налогоплательщика (плательщика страховых взносов) на представление налоговым органом сведений о налогоплательщике (плательщике страховых взносов), составляющих налоговую тайну, иному лицу или признание таких сведений общедоступными (далее - Согласие) представляется налогоплательщиком (плательщиком страховых взносов) или его представителем для представления сведений, составляющих налоговую тайну (далее - Сведения), иному лицу или признания Сведений общедоступными.

2. Согласие подписывается и представляется в налоговые органы в электронной форме по телекоммуникационным каналам связи, через личный кабинет налогоплательщика или через официальный сайт федерального органа исполнительной власти, уполномоченного по контролю и надзору в области налогов и сборов, в информационно-телекоммуникационной сети "Интернет".

3. Все поля Согласия подлежат обязательному заполнению, за исключением случаев, установленных настоящим Порядком.

4. Копия документа, подтверждающего полномочия представителя налогоплательщика (плательщика страховых взносов) на подписание представляемого Согласия, должна прилагаться к Согласию.

II. Состав полей Согласия

5. В полях "ИНН", "КПП" указываются:

1) организацией - идентификационный номер налогоплательщика (далее - ИНН) и код причины постановки на учет (далее - КПП) юридического лица, присвоенного ей при постановке на учет в налоговом органе по месту ее нахождения;

2) индивидуальным предпринимателем - ИНН;

3) физическим лицом, не являющимся индивидуальным предпринимателем, - ИНН (указывается при желании).

6. Поле "Представляется в налоговый орган (код)" заполняется автоматически в соответствии с данными, указанными в пункте 5 настоящего Порядка, о постановке на учет налогоплательщика (плательщика страховых взносов) по месту его нахождения, месту его жительства.

7. В поле "наименование организации/фамилия, имя, отчество физического лица" указывается:

1) для организации - полное наименование организации, соответствующее указанному в Едином государственном реестре юридических лиц;

2) для физического лица - фамилия, имя, отчество (при наличии) в соответствии с документом, удостоверяющим личность налогоплательщика (плательщика страховых взносов).

8. В поле "Признак физического лица" для физического лица проставляется соответствующая цифра:

"1" - индивидуальный предприниматель;

"2" - физическое лицо, не являющееся индивидуальным предпринимателем.

9. В разделе "Сведения о документе, удостоверяющем личность физического лица" в соответствующих полях указываются сведения о документе, удостоверяющем личность налогоплательщика (плательщика страховых взносов):

1) код вида документа, удостоверяющего личность налогоплательщика (плательщика страховых взносов), в соответствии с приложением к настоящему Порядку;

2) серия, номер и дата выдачи документа, удостоверяющего личность налогоплательщика (плательщика страховых взносов).

10. В поле "Признак документа" проставляется соответствующая цифра:

"1" - при представлении Согласия;

"2" - при отзыве Согласия.

При проставлении цифры "2" автоматически будет сформировано Согласие с признаком отзыва Согласия, которое представляется в налоговый орган в соответствии с пунктом 2 настоящего Порядка. При этом Согласие прекращает свое действие через сутки со дня получения налогоплательщиком (плательщиком страховых взносов) квитанции о получении Согласия с признаком "2".

11. В поле "Признак представления сведений" указываются цели представления Согласия путем проставления соответствующей цифры:

"1" - признание Сведений общедоступными;

"2" - представление Сведений иному лицу.

Налогоплательщик (плательщик страховых взносов) подтверждает достоверность и полноту сведений, указанных в Согласии, в соответствии с пунктами 16 - 17 настоящего Порядка, в том числе при представлении налогоплательщику (плательщику страховых взносов) проекта Согласия от лица, которому представляются Сведения.

12. Для указания периода, за который представляются Сведения, используются последовательно два поля: поле из четырех ячеек - начальный отчетный год, поле из четырех ячеек - конечный отчетный год.

13. В поле "Период, за который представляются сведения, составляющие налоговую тайну, иному лицу, или период, за который сведения, составляющие налоговую тайну, признаются общедоступными" указываются даты начала и окончания соответствующего периода. При отсутствии заполненного показателя окончания периода, за который представляются Сведения, Согласие распространяется на Сведения начиная с начального периода, указанного в Согласии, включая следующие отчетные периоды.

14. Для установления даты начала и окончания действия Согласия используются последовательно шесть полей: день (поле из двух ячеек), месяц (поле из двух ячеек) и год (поле из четырех ячеек), разделенные знаком "." (точка), соответствующие началу действия Согласия, и день (поле из двух ячеек), месяц (поле из двух ячеек) и год (поле из четырех ячеек), разделенные знаком "." (точка), соответствующие окончанию действия Согласия.

15. Срок действия устанавливается без учета времени. Дата начала действия Согласия не должна быть ранее даты представления Согласия.

Если дата окончания действия Согласия не установлена, Согласие действует бессрочно.

При наступлении срока окончания действия Согласия оно автоматически признается недействующим. Согласие также признается недействующим при внесении записи в Единый государственный реестр юридических лиц о ликвидации организации, представившей в налоговый орган Согласие, или на основании поступивших в налоговый орган сведений, содержащихся в Едином государственном реестре записей актов гражданского состояния, о смерти физического лица, представившего Согласие в налоговый орган.

16. Налогоплательщик (плательщик страховых взносов) или его представитель подтверждает достоверность и полноту сведений, указанных в Согласии, при выборе проставляется соответствующая цифра:

"1" - налогоплательщик (плательщик страховых взносов);

"2" - представитель налогоплательщика (плательщика страховых взносов).

17. В поле "фамилия, имя, отчество" при подтверждении достоверности и полноты сведений, указанных в Согласии, указывается:

налогоплательщиком (плательщиком страховых взносов) - построчно фамилия, имя, отчество (при наличии) полностью в соответствии с документом, удостоверяющим личность;

уполномоченным представителем налогоплательщика (плательщика страховых взносов) - физическим лицом - построчно фамилия, имя, отчество (при наличии) полностью в соответствии с документом, удостоверяющим личность;

уполномоченным представителем налогоплательщика (плательщика страховых взносов) - организацией - построчно фамилия, имя, отчество (при наличии) руководителя организации - представителя налогоплательщика (плательщика страховых взносов), уполномоченного в соответствии с учредительными документами организации удостоверять достоверность и полноту сведений, указанных в Согласии, полностью в соответствии с документом, удостоверяющим личность.

18. В поле "Номер контактного телефона" указывается телефон налогоплательщика (плательщика страховых взносов), уполномоченного представителя налогоплательщика (плательщика страховых взносов).

19. В поле "Наименование и реквизиты документа, подтверждающего полномочия представителя налогоплательщика (плательщика страховых взносов)" указываются наименование документа, подтверждающего полномочия представителя налогоплательщика (плательщика страховых взносов), номер (при наличии номера указывается знак "N", далее номер документа, при отсутствии номера - "б/н") и дата выдачи документа.

20. При представлении налогоплательщику (плательщику страховых взносов) проекта Согласия, лицо, которому представляются Сведения, или его представитель подтверждает достоверность и полноту сведений, указанных в проекте Согласия, при выборе проставляется соответствующая цифра:

"1" - лицо, которому представляются Сведения;

"2" - представитель лица, которому представляются Сведения.

В поле "фамилия, имя, отчество" при подтверждении достоверности и полноты сведений в проекте Согласия указывается:

лицом, которому представляются Сведения, - построчно фамилия, имя, отчество (при наличии) полностью в соответствии с документом, удостоверяющим личность;

уполномоченным представителем лица, которому представляются Сведения, - физическим лицом - построчно фамилия, имя, отчество (при наличии) полностью в соответствии с документом, удостоверяющим личность;

уполномоченным представителем лица, которому представляются Сведения, - организацией - построчно фамилия, имя, отчество (при наличии) руководителя организации - представителя лица, которому представляются Сведения, уполномоченного удостоверять достоверность и полноту сведений, указанных в Согласии, полностью в соответствии с документом, удостоверяющим личность.

21. В поле "Номер контактного телефона" указывается номер телефона лица, которому представляются Сведения, уполномоченного представителя лица, которому представляются Сведения.

22. В поле "Наименование и реквизиты документа, подтверждающего полномочия представителя лица, которому представляются сведения, составляющие налоговую тайну, о налогоплательщике (плательщике страховых взносов)" указываются наименование документа, подтверждающего полномочия представителя лица, которому представляются Сведения, номер (при наличии номера указывается знак "N", далее номер документа, при отсутствии номера - "б/н") и дата выдачи документа.

23. Поля "Коды сведений, составляющих в соответствии со статьей 102 Налогового кодекса Российской Федерации налоговую тайну, для признания таких сведений общедоступными" или "Коды сведений, составляющих в соответствии со статьей 102 Налогового кодекса Российской Федерации налоговую тайну, для представления сведений иному лицу" заполняются в зависимости от выбора значения в поле "Признак представления сведений", в соответствии с пунктом 11 настоящего Порядка.

Для выбора необходимых кодов Сведений используется Классификатор сведений, составляющих налоговую тайну (далее - Классификатор), который состоит из двух подклассов:

1) подкласса сведений, составляющих налоговую тайну;

2) подкласса комплектов - сгруппированных сведений, составляющих налоговую тайну, под определенную задачу их использования (далее - Комплекты).

Классификатор ведется ФНС России на постоянной основе, актуальная версия размещается на официальном сайте Федеральной налоговой службы в сети "Интернет".

24. Для признания Сведений общедоступными из Классификатора выбирается:

в поле "Код комплекта сведений" код необходимого Комплекта, в случае если Сведения признаются общедоступными под определенную задачу;

или при отсутствии необходимого Комплекта в поле "Коды сведений" отдельные коды Сведений для признания их общедоступными.

25. Для представления Сведений иному лицу заполняются следующие поля:

1) в поле "ИНН" указывается ИНН лица, которому представляются Сведения;

2) в поле "наименование организации/фамилия, имя, отчество физического лица" указывается:

а) для организации - полное наименование организации, соответствующее указанному в Едином государственном реестре юридических лиц;

б) для физического лица - фамилия, имя, отчество (при наличии) в соответствии с документом, удостоверяющим личность физического лица.

3) в поле "Признак физического лица" проставляется соответствующая цифра:

"1" - индивидуальный предприниматель;

"2" - физическое лицо, не являющееся индивидуальным предпринимателем.

4) для представления Сведений иному лицу из Классификатора выбирается:

в поле "Код комплекта сведений" код Комплекта, в случае если Сведения определены и представляются указанному лицу под определенную задачу;

или в поле "Коды сведений" при отсутствии Комплекта выбираются необходимые коды Сведений для представления иному лицу.

26. Для каждого кода Комплекта Согласие представляется отдельно.

27. Для представления Сведений иному лицу в соответствии с кодами сведений для каждого лица Согласие подается отдельно.

28. Допускается выбор нескольких кодов сведений в одном Согласии.

III. Представление Согласия

29. Согласие может представляться в налоговый орган в зависимости от выбора цифрового значения в поле "Признак представления сведений":

при проставлении цифры "1" (признание Сведений общедоступными) налогоплательщиком (плательщиком страховых взносов) или его представителем Согласие самостоятельно формируется и представляется в налоговый орган в соответствии с пунктом 2 настоящего Порядка;

при проставлении цифры "2" (представление Сведений иному лицу) Согласие может формироваться и представляться налогоплательщиком (плательщиком страховых взносов) самостоятельно или в соответствии с проектом Согласия, сформированным лицом, которому представляются Сведения, или его представителем.

30. Проект Согласия формируется лицом, которому представляются Сведения, или его представителем и направляется налогоплательщику (плательщику страховых взносов) для подписания и представления в налоговый орган в соответствии с пунктом 2 настоящего Порядка.

31. Согласие считается принятым налоговым органом, если налогоплательщику (плательщику страховых взносов) или его представителю поступила квитанция о приеме.

Датой получения налоговым органом Согласия от налогоплательщика (плательщика страховых взносов) или его представителя считается дата, указанная в квитанции о приеме.

IV. Основания для отказа в приеме Согласия

32. При представлении Согласия основанием для отказа в его приеме является:

1) отсутствие усиленной квалифицированной электронной подписи налогоплательщика (плательщика страховых взносов) (его представителя) или несоответствие данных владельца квалифицированного сертификата ключа проверки такой электронной подписи данным налогоплательщика (плательщика страховых взносов) (его представителя), указанным в Согласии, представленном в электронной форме по телекоммуникационным каналам связи, отсутствие усиленной неквалифицированной (квалифицированной) подписи налогоплательщика (плательщика страховых взносов) - физического лица в Согласии, представленном в электронной форме через личный кабинет налогоплательщика;

2) отсутствие документов, подтверждающих полномочие на представление Согласия;

3) представление Согласия, подписанного налогоплательщиком (плательщиком страховых взносов) или представителем налогоплательщика (плательщика страховых взносов), у которого отсутствуют полномочия подтверждать достоверность и полноту сведений, указанных в Согласии, в том числе:

а) руководитель организации дисквалифицирован либо индивидуальный предприниматель лишен права заниматься предпринимательской деятельностью;

б) руководитель организации или индивидуальный предприниматель снят с учета в налоговом органе на основании сведений о смерти, содержащихся в Едином государственном реестре записей актов гражданского состояния;

в) вступившим в законную силу судебным актом установлен (подтвержден) факт отказа руководителя от участия (руководства) организации;

г) в отношении руководителя организации или индивидуального предпринимателя вступил в законную силу судебный акт о признании его безвестно отсутствующим, недееспособным в части представления Согласия или подтверждения достоверности и полноты сведений, указанных в Согласии, или об объявлении его умершим;

д) в Единый государственный реестр юридических лиц внесена запись о недостоверности содержащихся в нем сведений об организации, предусмотренных пунктом "л" части 1 статьи 5 Федерального закона от 08.08.2001 N 129-ФЗ "О государственной регистрации юридических лиц и индивидуальных предпринимателей" (Собрание законодательства Российской Федерации, 2001, N 33, ст. 3431; 2019, N 46, ст. 6423) (далее - Федеральный закон "О государственной регистрации юридических лиц и индивидуальных предпринимателей");

е) в Единый государственный реестр юридических лиц внесена запись о ликвидации организации;

ж) в Единый государственный реестр индивидуальных предпринимателей внесена запись о прекращении физическим лицом деятельности в качестве индивидуального предпринимателя или о его исключении.

33. При представлении Согласия с признаком представления сведений "2" (представление Сведений иному лицу), подписанного лицом, которому представляются Сведения, или его представителем, основанием для отказа в приеме Согласия, помимо оснований, указанных в пункте 32 настоящего Порядка, является:

1) отсутствие усиленной квалифицированной электронной подписи лица, которому представляются Сведения (его представителя) или несоответствие данных владельца квалифицированного сертификата ключа проверки такой электронной подписи данным лица, которому представляются Сведения (его представителя), указанным в Согласии, представленном в электронной форме по телекоммуникационным каналам связи, отсутствие усиленной неквалифицированной (квалифицированной) подписи лица, которому представляются Сведения (его представителя) - физического лица в Согласии, представленном в электронной форме через личный кабинет налогоплательщика;

2) отсутствие документов, подтверждающих полномочие на представление проекта Согласия;

3) представление проекта Согласия, подписанного лицом, которому представляются Сведения (его представителем), у которого отсутствуют полномочия подтверждать достоверность и полноту сведений, указанных в Согласии.

V. Информация о Согласии

34. Информация о представленных Согласиях отображается в личном кабинете налогоплательщика (плательщика страховых взносов), представившего Согласие (при его наличии).

35. Информация о представленных Согласиях содержит данные об их актуальности и заполненных полях.

Приложение
к Порядку представления в налоговые
органы согласия налогоплательщика
(плательщика страховых взносов)
на представление налоговым органом
сведений о налогоплательщике
(плательщике страховых взносов),
составляющих налоговую тайну,
иному лицу или признание таких
сведений общедоступными

СПРАВОЧНИК "КОДЫ ВИДА ДОКУМЕНТА, УДОСТОВЕРЯЮЩЕГО ЛИЧНОСТЬ НАЛОГОПЛАТЕЛЬЩИКА (ПЛАТЕЛЬЩИКА СТРАХОВЫХ ВЗНОСОВ)"

Код Наименование документа
21 Паспорт гражданина Российской Федерации
03 Свидетельство о рождении
07 Военный билет
08 Временное удостоверение, выданное взамен военного билета
10 Паспорт иностранного гражданина
11 Свидетельство о рассмотрении ходатайства о признании лица беженцем на территории Российской Федерации по существу
12 Вид на жительство в Российской Федерации
13 Удостоверение беженца
14 Временное удостоверение личности гражданина Российской Федерации
15 Разрешение на временное проживание в Российской Федерации
18 Свидетельство о предоставлении временного убежища на территории Российской Федерации
23 Свидетельство о рождении, выданное уполномоченным органом иностранного государства
24 Удостоверение личности военнослужащего Российской Федерации
Военный билет офицера запаса
91 Иные документы

Приложение N 3
к приказу ФНС России
от 14.11.2022 N ЕД-7-19/1085@

ПОРЯДОК
ПРЕДСТАВЛЕНИЯ НАЛОГОВЫМ ОРГАНОМ СВЕДЕНИЙ, СОСТАВЛЯЮЩИХ НАЛОГОВУЮ ТАЙНУ, ИНОМУ ЛИЦУ

I. Общие положения

1. Сведения о налогоплательщике (плательщике страховых взносов), составляющие налоговую тайну (далее - Сведения), представляются иному лицу при наличии Согласия налогоплательщика (плательщика страховых взносов) на представление налоговым органом сведений о налогоплательщике (плательщике страховых взносов), составляющих налоговую тайну, иному лицу или признание таких сведений общедоступными (далее - Согласие), подписанного налогоплательщиком (плательщиком страховых взносов) и лицом, которому представляются Сведения или по запросу лица, которому представляются Сведения (далее - Запрос), при наличии Согласия, подписанного налогоплательщиком (плательщиком страховых взносов).

2. Сведения представляются иному лицу в электронной форме по телекоммуникационным каналам связи или через официальный сайт федерального органа исполнительной власти, уполномоченного по контролю и надзору в области налогов и сборов, в информационно-телекоммуникационной сети "Интернет".

II. Представление Сведений

3. Сведения представляются иному лицу в соответствии с указанными в Согласии кодами Сведений, периодом, за который представляются Сведения иному лицу, или периодом, за который Сведения признаются общедоступными.

4. Сведения могут быть представлены иному лицу полностью по всем кодам Сведений и за весь период, за который представляются Сведения иному лицу, или период, за который Сведения признаются общедоступными или частично, при необходимости частичного получения сведений у лица, которому предоставляются Сведения.

5. При наличии оснований для отказа в представлении Сведений, содержащихся в пункте 7 настоящего Порядка, иному лицу будет отказано в предоставлении Сведений.

6. Сведения или отказ в представлении Сведений представляются иному лицу в срок не позднее трех рабочих дней после приема Согласия.

III. Основания для отказа в представлении Сведений

7. Основания для отказа в представлении Сведений являются:

а) отсутствие Согласия;

б) отсутствие в Согласии необходимых лицу, которому представляются Сведения, кодов Сведений;

в) отсутствие в Согласии необходимого лицу, которому представляются Сведения, периода, за который предоставляются Сведения иному лицу, или периода, за который Сведения признаются общедоступными;

г) наличие в Согласии с признаком "признание Сведений общедоступными" кода комплекта Сведений (сгруппированные сведения, составляющие налоговую тайну, под определенную задачу их использования), не предназначенного для предоставления лицу, которому представляются Сведения;

д) отсутствие в Согласии или Запросе, представленных в электронной форме по телекоммуникационным каналам связи, усиленной квалифицированной электронной подписи лица, которому представляются Сведения (его представителя), или отсутствие в Согласии, представленном в электронной форме через личный кабинет налогоплательщика, усиленной неквалифицированной (квалифицированной) электронной подписи физического лица, которому представляются Сведения (его представителя);

е) несоответствие данных владельца квалифицированного сертификата ключа проверки электронной подписи данным лица, которому представляются Сведения (его представителя), указанным в Согласии или Запросе, представленном в электронной форме по телекоммуникационным каналам связи или через личный кабинет налогоплательщика;

ж) отсутствие документов, подтверждающих полномочие на получение Сведений лицом, которому представляются Сведения;

з) отсутствие полномочий на получение Сведений у лица, которому представляются Сведения.

8. В соответствии с указанными основаниями иному лицу представляется отказ в представлении Сведений в соответствии с пунктом 6 настоящего Порядка.

IV. Информация о представлении Сведений

9. Информация о представлении Сведений отображается в личном кабинете налогоплательщика (плательщика страховых взносов), представившего Согласие (при его наличии).

10. Информация о представлении Сведений содержит данные о полном, частичном представлении Сведений или об отказе в представлении Сведений.

Приложение N 4
к приказу ФНС России
от 14.11.2022 N ЕД-7-19/1085@

                    ИНН        
                                                             
    8650   3013     КПП                   Стр. 0 0 1

Форма по КНД 1110058

СОГЛАСИЕ НАЛОГОПЛАТЕЛЬЩИКА (ПЛАТЕЛЬЩИКА СТРАХОВЫХ ВЗНОСОВ) НА ПРЕДСТАВЛЕНИЕ НАЛОГОВЫМ ОРГАНОМ СВЕДЕНИЙ О НАЛОГОПЛАТЕЛЬЩИКЕ (ПЛАТЕЛЬЩИКЕ СТРАХОВЫХ ВЗНОСОВ), СОСТАВЛЯЮЩИХ НАЛОГОВУЮ ТАЙНУ, ИНОМУ ЛИЦУ ИЛИ ПРИЗНАНИЕ ТАКИХ СВЕДЕНИЙ ОБЩЕДОСТУПНЫМИ

Представляется в налоговый орган (код)                                                      
                                                                               
                                                                             
                                                                               
                                                                             
                                                                               
                                                                             
                                                                               
                                                                             
(наименование организации/фамилия, имя, отчество (при наличии) физического лица)
                                                                               
Признак физического лица           1 - физическое лицо является индивидуальным предпринимателем                  
        2 - физическое лицо не является индивидуальным предпринимателем                
                                                                               
Сведения о документе, удостоверяющем личность физического лица (не заполняются, если указан ИНН): Код вида документа                  
                                                                               
Серия и номер                                         Дата выдачи     .     .        
                                                                               
Признак документа           1 - представление согласия                  
        2 - отзыв согласия                
                                                                               
Признак представления сведений     1 - признание сведений общедоступными                  
  2 - представление сведений иному лицу                
                                                                               
Период, за который представляются сведения, составляющие налоговую тайну, иному лицу, или период, за который     с         по         год
сведения, составляющие налоговую тайну, признаются общедоступными (указывается отчетный период (год), содержащийся в документах, представленных в налоговый орган, на сведения которых распространяется Согласие. Согласие на Сведения из документов, не имеющих периодичности представления в налоговый орган, подразумевает представление актуальных сведений, на которые распространяется Согласие, на момент их представления)
                                                                               
Срок действия согласия с       .     .           по       .     .                            
Достоверность и полноту сведений, указанных в настоящем согласии, подтверждаю:
                                                                                 
  1 - налогоплательщик (плательщик страховых взносов)     Заполняется при выборе признака "представление сведений иному лицу"
  2 - представитель налогоплательщика (плательщика страховых взносов)                                            
                                            1 - лицо, которому представляются сведения, составляющие налоговую тайну, о налогоплательщике (плательщике страховых взносов)
                                           
                                            2 - представитель лица, которому представляются сведения, составляющие налоговую тайну, о налогоплательщике (плательщике страховых взносов)
                                          (реквизиты лица, которому представляются сведения, составляющие налоговую тайну, о налогоплательщике (плательщике страховых взносов), заполняются на странице 3 формы Согласия)
                                                                                 
                                                                               
                                                                                 
                                                                               
                                                                                 
                                                                               
(фамилия, имя, отчество (при наличии))     (фамилия, имя, отчество (при наличии))
                                                                   
Номер контактного телефона             Номер контактного телефона                    
                                                                               
                                                                                 
Наименование и реквизиты документа, подтверждающего полномочия представителя налогоплательщика (плательщика страховых взносов) (документ (или его копия) прилагается)     Наименование и реквизиты документа, подтверждающего полномочия представителя лица, которому представляются сведения, составляющие налоговую тайну, о налогоплательщике (плательщике страховых взносов) (документ (или его копия) прилагается)
                                                                                 
                                                                               
                                                                                 
                                                                               
                                                                                 
                                                                               
                    ИНН        
                                                             
    8650   3020     КПП                   Стр.      

Коды сведений, составляющих в соответствии со статьей 102 Налогового кодекса Российской Федерации налоговую тайну, для признания таких сведений общедоступными

                                                    Код комплекта сведений            
Коды сведений                                                                      
                                                                                 
                                                                               
                                                                                 
                                                                               
                                                                                 
                                                                               
                                                                                 
                                                                               
                                                                                 
                                                                               
                                                                                 
                                                                               
                                                                                 
                                                                               
                                                                                 
                                                                               
                                                                                 
                                                                               
                                                                                 
                                                                               
                                                                                 
                                                                               
                                                                                 
                                                                               
                                                                                 
                                                                               
                    ИНН        
                                                             
    8650   3037     КПП                   Стр.      

Коды сведений, составляющих в соответствии со статьей 102 Налогового кодекса Российской Федерации налоговую тайну, для представления сведений иному лицу

ИНН <1>                                               Код комплекта сведений            
                                                                                 
                                                                               
                                                                                 
                                                                               
                                                                                 
                                                                               
                                                                                 
                                                                               
(наименование организации/фамилия, имя, отчество (при наличии) физического лица) <1>
                                                                                 
Признак физического лица <1>         1 - физическое лицо является индивидуальным предпринимателем                    
      2 - физическое лицо не является индивидуальным предпринимателем                  
                                                                                 
Сведения о документе, удостоверяющем личность физического лица <1> (не заполняются, если указан ИНН): Код вида документа          
                                                                                 
Серия и номер                                         Дата выдачи     .     .          
                                                                                 
Коды сведений                                                                      
                                                                                 
                                                                               
                                                                                 
                                                                               
                                                                                 
                                                                               
                                                                                 
                                                                               
                                                                                 
                                                                               
                                                                                 
                                                                               
                                                                                 
                                                                               
                                                                                 
                                                                               
                                                                                 
                                                                               
                                                                                 
                                                                               
                                                                                 
                                                                               
                                                                                 
                                                                               
                                                                                 

<1> Указываются реквизиты лица, которому представляются сведения, составляющие налоговую тайну, о налогоплательщике (плательщике страховых взносов).