Приказ ФНС РФ от 02.11.2022 N ЕД-7-8/1047@

"Об утверждении формы, порядка заполнения и формата представления уведомления об исчисленных суммах налогов, авансовых платежей по налогам, сборов, страховым взносам в электронной форме"
Редакция от 02.11.2022 — Не действует Перейти в действующую
Показать изменения

Зарегистрировано в Минюсте России 6 декабря 2022 г. N 71387


ФЕДЕРАЛЬНАЯ НАЛОГОВАЯ СЛУЖБА

ПРИКАЗ
от 2 ноября 2022 г. N ЕД-7-8/1047@

ОБ УТВЕРЖДЕНИИ ФОРМЫ, ПОРЯДКА ЗАПОЛНЕНИЯ И ФОРМАТА ПРЕДСТАВЛЕНИЯ УВЕДОМЛЕНИЯ ОБ ИСЧИСЛЕННЫХ СУММАХ НАЛОГОВ, АВАНСОВЫХ ПЛАТЕЖЕЙ ПО НАЛОГАМ, СБОРОВ, СТРАХОВЫМ ВЗНОСАМ В ЭЛЕКТРОННОЙ ФОРМЕ

В соответствии с пунктом 4 статьи 31, пунктом 9 статьи 58 Налогового кодекса Российской Федерации (Собрание законодательства Российской Федерации, 1998, N 31, ст. 3824; 2021, N 1, ст. 9; 2022, N 29, ст. 5230), подпунктом 5.9.37 пункта 5 Положения о Федеральной налоговой службе, утвержденного постановлением Правительства Российской Федерации от 30.09.2004 N 506 (Собрание законодательства Российской Федерации, 2004, N 40, ст. 3961; 2017, N 15, ст. 2194), приказываю:

1. Утвердить:

форму уведомления об исчисленных суммах налогов, авансовых платежей по налогам, сборов, страховых взносов согласно приложению N 1 к настоящему приказу;

порядок заполнения уведомления об исчисленных суммах налогов, авансовых платежей по налогам, сборов, страховых взносов согласно приложению N 2 к настоящему приказу;

формат представления уведомления об исчисленных суммах налогов, авансовых платежей по налогам, сборов, страховых взносов в электронной форме согласно приложению N 3 к настоящему приказу.

2. Признать утратившим силу приказ ФНС России от 02.03.2022 N ЕД-7-8/178@ "Об утверждении формы уведомления об исчисленных суммах налогов, авансовых платежей по налогам, страховых взносов, а также формата его представления в электронной форме" (зарегистрирован Министерством юстиции Российской Федерации 18.04.2022, регистрационный N 68254).

3. Установить, что настоящий приказ вступает в силу с 1 января 2023 года.

4. Контроль за исполнением настоящего приказа возложить на заместителя руководителя Федеральной налоговой службы, координирующего вопросы методологического и организационного обеспечения ведения в системе ФНС России учета поступлений в бюджетную систему Российской Федерации сумм налогов (сборов), страховых взносов и иных платежей, администрируемых налоговыми органами.

Руководитель
Федеральной налоговой службы
Д.В. ЕГОРОВ

Приложение N 1
к приказу ФНС России
от 02.11.2022 N ЕД-7-8/1047@

                          ИНН                
                                                                 
    2630   2010     КПП                   Стр. 0 0 1

Форма по КНД 1110355

УВЕДОМЛЕНИЕ
ОБ ИСЧИСЛЕННЫХ СУММАХ НАЛОГОВ, АВАНСОВЫХ ПЛАТЕЖЕЙ ПО НАЛОГАМ, СБОРОВ, СТРАХОВЫХ ВЗНОСОВ

Представляется в налоговый орган (код)                                                            
                                                                               
                                                                               
                                                                               
                                                                               
                                                                               
                                                                               
                                                                               
                                                                               
                                                                               
                                                                               
Уведомление составлено на       страницах с приложением подтверждающих документов или их копий на       листах              
                                                                               
                                                                               
На       страницах с приложением подтверждающих документов или их копий на       листах                        
Достоверность и полноту сведений,
указанных в настоящем уведомлении, подтверждаю:
Заполняется работником налогового органа
Сведения о представлении уведомления
                                                                                     
    1 - налогоплательщик, плательщик сборов, плательщик страховых взносов, налоговый агент     Настоящее уведомление представлено (код)                    
                                               
    2 - представитель налогоплательщика, плательщика сборов, плательщика страховых взносов, налогового агента     на         страницах с приложением подтверждающих документов  
                                                 
                                            или их копий на         листах                  
                                                                                 
                                            Дата представления уведомления         .     .        
                                                                                 
                                                                       
                                                                                 
(фамилия, имя, отчество <1> руководителя организации (индивидуального предпринимателя) либо представителя налогоплательщика, плательщика сборов, плательщика страховых взносов, налогового агента)                          
                                                                                 
                                                                                 
                                                                                     
                                                                                 
                                                                                     
                                                                                 
                                                                                     
                                                                                 
                                                                                     
                                                                                 
                                                                                     
                                                                                 
                                                                                     
                                                                                 
                                                                                     
                                                                                 
(наименование организации - представителя налогоплательщика, плательщика сборов, плательщика страховых взносов, налогового агента)                                              
                                                                                     
Подпись       Дата     .     .                                                      
                                                                                     
Наименование и реквизиты документа,
подтверждающего полномочия представителя налогоплательщика,
плательщика сборов, плательщика страховых взносов, налогового агента
                                             
                                                                                     
                                               
                                            Фамилия, И.О. <1>     Подпись
                                                                                 
                                                                                     

<1> Отчество указывается при наличии.
                                                                                     
                                                                                   

                          ИНН                
                                                                 
    2630   2027     КПП                   Стр. 0 0 1
Данные <1>
                                                                               
1. КПП, указанный в соответствующей налоговой декларации (расчете)                                                  
                                                 
2. Код по ОКТМО                                                                    
                                                                               
3. Код бюджетной классификации                                                            
                                                                               
4. Сумма налога, авансовых платежей по налогу, сбора, страховых взносов <2>                               .                  
                                                 
5. Отчетный (налоговый) период (код) /
Номер месяца (квартала)
    /                                            
                                                 
6. Отчетный (календарный) год                                                                
                                                                               

                                                                               
1. КПП, указанный в соответствующей налоговой декларации (расчете)                                                  
                                                 
2. Код по ОКТМО                                                                    
                                                                               
3. Код бюджетной классификации                                                            
                                                                               
4. Сумма налога, авансовых платежей по налогу, сбора, страховых взносов <2>                               .                  
                                                 
5. Отчетный (налоговый) период (код) /
Номер месяца (квартала)
    /                                            
                                                 
6. Отчетный (календарный) год                                                                
                                                                               

                                                                               
1. КПП, указанный в соответствующей налоговой декларации (расчете)                                                  
                                                 
2. Код по ОКТМО                                                                    
                                                                               
3. Код бюджетной классификации                                                            
                                                                               
4. Сумма налога, авансовых платежей по налогу, сбора, страховых взносов <2>                               .                  
                                                 
5. Отчетный (налоговый) период (код) /
Номер месяца (квартала)
    /                                            
                                                 
6. Отчетный (календарный) год                                                                
                                                                               

                                                                               
1. КПП, указанный в соответствующей налоговой декларации (расчете)                                                  
                                                 
2. Код по ОКТМО                                                                    
                                                                               
3. Код бюджетной классификации                                                            
                                                                               
4. Сумма налога, авансовых платежей по налогу, сбора, страховых взносов <2>                               .                  
                                                 
5. Отчетный (налоговый) период (код) /
Номер месяца (квартала)
    /                                            
                                                 
6. Отчетный (календарный) год                                                                
                                                                               

<1> Заполняется необходимое количество листов.                                                    
<2> Указывается сумма налога, авансовых платежей по налогу, сбора, страховых взносов, подлежащая уплате (перечислению) по указанным сроку и коду бюджетной классификации (сумма указывается в рублях и копейках).

Приложение N 2
к приказу ФНС России
от 02.11.2022 N ЕД-7-8/1047@

ПОРЯДОК
ЗАПОЛНЕНИЯ УВЕДОМЛЕНИЯ ОБ ИСЧИСЛЕННЫХ СУММАХ НАЛОГОВ, АВАНСОВЫХ ПЛАТЕЖЕЙ ПО НАЛОГАМ, СБОРОВ, СТРАХОВЫМ ВЗНОСАМ

I. Общие положения

1.1. Уведомление об исчисленных суммах налогов, авансовых платежей по налогам, сборов, страховым взносам (далее - Уведомление) состоит из:

Титульного листа;

Раздела "Данные".

II. Требования к порядку заполнения Уведомления

2.1. Страницы Уведомления имеют сквозную нумерацию, начиная с Титульного листа. Порядковый номер страницы записывается в определенном для нумерации поле ("Стр.") слева направо, начиная с первого (левого) знакоместа, следующим образом: для первой страницы "001"; для десятой страницы, соответственно, "010".

Не допускается исправление ошибок с помощью корректирующего или иного аналогичного средства.

Не допускается двусторонняя печать Уведомления на бумажном носителе и скрепление листов Уведомления, приводящее к порче бумажного носителя.

При заполнении полей Уведомления должны использоваться чернила черного, фиолетового или синего цвета.

Заполнение текстовых полей Уведомления осуществляется заглавными печатными символами.

2.2. Каждому показателю Уведомления в утвержденной машиноориентированной форме соответствует одно поле, состоящее из определенного количества знакомест. В каждом поле указывается только один показатель.

2.3. Для указания даты используются по порядку три поля: день (поле из двух знакомест), месяц (поле из двух знакомест) и год (поле из четырех знакомест), разделенные знаком "." (точка).

2.4. Заполнение полей Уведомления значениями текстовых, числовых, кодовых показателей осуществляется слева направо, начиная с первого (левого) знакоместа.

При заполнении полей Уведомления с использованием программного обеспечения значения числовых показателей выравниваются по правому (последнему) знакоместу.

В случае отсутствия какого-либо показателя во всех знакоместах соответствующего поля проставляется прочерк. Прочерк представляет собой прямую линию, проведенную посередине знакомест по всей длине поля.

Если для указания какого-либо показателя не требуется заполнения всех знакомест соответствующего поля, в незаполненных знакоместах в правой части поля проставляется прочерк.

При представлении Уведомления, подготовленного с использованием программного обеспечения, при распечатке на принтере допускается отсутствие обрамления знакомест и прочерков для незаполненных знакомест. Расположение и размеры не должны изменяться. Печать знаков должна выполняться шрифтом Courier New высотой 16 - 18 пунктов.

2.5. При заполнении Титульного листа Уведомления необходимо указать:

2.5.1. В поле "ИНН" для российской организации указывается идентификационный номер налогоплательщика (далее - ИНН) в соответствии со свидетельством о постановке на учет российской организации в налоговом органе по месту ее нахождения, для иностранной организации, осуществляющей деятельность на территории Российской Федерации через постоянное представительство - в соответствии со свидетельством о постановке на учет иностранной организации в налоговом органе, для иностранной организации, не осуществляющей деятельность на территории Российской Федерации через постоянное представительство - в соответствии с уведомлением о постановке на учет иностранной организации в налоговом органе.

2.5.2. В поле "КПП" для российской организации в Уведомлении указывается код причины постановки на учет в налоговом органе (далее - КПП) в соответствии со свидетельством о постановке на учет российской организации в налоговом органе, в котором 5 и 6 разряд КПП - "01".

В поле "КПП" для иностранной организации, осуществляющей деятельность на территории Российской Федерации через постоянное представительство, указывается КПП в соответствии со свидетельством о постановке на учет иностранной организации в налоговом органе, в котором 5 и 6 разряд КПП - "51", "52", "55", "56", "63", "64", "65", "91", "92"; для иностранной организации, не осуществляющей деятельность на территории Российской Федерации через постоянное представительство - КПП в соответствии с уведомлением о постановке на учет иностранной организации в налоговом органе, где 5 и 6 разряд КПП - "70".

2.5.3. Для организаций - крупнейших налогоплательщиков ИНН и КПП по месту нахождения организации указываются согласно свидетельству о постановке на учет российской организации в налоговом органе по месту нахождения, в котором 5 и 6 разряд КПП - "01".

2.5.4. В поле "Представляется в налоговый орган (код)" указывается код налогового органа по месту нахождения организации (месту нахождения отделения иностранной организации) либо по месту учета крупнейшего налогоплательщика, либо по месту жительства индивидуального предпринимателя.

2.6. При заполнении раздела "Данные" необходимо указать:

2.6.1. Поле "КПП, указанный в соответствующей налоговой декларации (расчете)" заполняется организацией в соответствии с порядком заполнения соответствующей налоговой декларации (расчета), представляемая плательщиком по налогам, сборам, страховым взносам, по которым направляется Уведомление.

Для индивидуальных предпринимателей показатель КПП не заполняется.

2.6.2. В поле "Код по ОКТМО" указывается код Общероссийского классификатора территорий муниципальных образований (далее - ОКТМО).

При указании значений кода ОКТМО следует учитывать особенности исчисления и уплаты конкретных налогов и сборов, страховых взносов, установленные частью второй Налогового кодекса Российской Федерации.

При заполнении показателя "Код по ОКТМО", под который отводится одиннадцать знакомест, свободные знакоместа справа от значения кода в случае, если код ОКТМО имеет восемь знаков, не подлежит заполнению дополнительными символами (заполняются прочерками). Например, для восьмизначного кода ОКТМО 12445698 в поле "Код по ОКТМО" указывается одиннадцатизначное значение "12445698-".

2.6.3. В поле "Код бюджетной классификации" указывается код бюджетной классификации с кодом подвида вида дохода бюджета.

2.6.4. В поле "Сумма налога, авансовых платежей по налогу, сборов, страховых взносов" указывается сумма обязательства исчисленного налога, авансового платежа по налогу, сбора, страховых взносов.

2.6.5. В поле "Отчетный (налоговый) период (код)/Номер месяца (квартала)" указывается код налогового периода в соответствии с приложением 2 к настоящему порядку. По ежемесячным авансовым платежам при заполнении кодов "21", "31", "33", "34" указывается порядковый номер квартального месяца - 01, 02, 03, 04. По ежеквартальным авансовым платежам при заполнении кода "34" указывается порядковый номер квартала - 01, 02, 03, 04.

2.6.6. В поле "Отчетный (календарный) год" указывается код, за налоговый период которого исчислен налог, авансовый платеж по налогу, сбор, страховой взнос в соответствии с порядком заполнения соответствующей налоговой декларации (расчета) по налогу, сбору, страховым взносам.

2.7. В разделе "Достоверность и полноту сведений, указанных в настоящем уведомлении, подтверждаю" указывается:

2.7.1. В случае подтверждения достоверности и полноты сведений в Уведомлении руководителем организации-налогоплательщика, плательщика сбора, налогового агента, плательщика страховых взносов (индивидуальным предпринимателем), проставляется "1"; в случае подтверждения достоверности и полноты сведений представителем налогоплательщика, плательщика сбора, налогового агента, плательщика страховых взносов проставляется "2".

2.7.2. При представлении Уведомления налогоплательщиком, плательщиком сбора, налоговым агентом, плательщиком страховых взносов в поле "фамилия, имя, отчество <*> полностью" указываются построчно полностью фамилия, имя, отчество (при наличии) руководителя организации (индивидуального предпринимателя). Проставляется личная подпись руководителя организации (индивидуального предпринимателя) и дата подписания.

2.7.3. При представлении Уведомления представителем налогоплательщика, плательщика сбора, налогового агента, плательщика страховых взносов - физическим лицом по строке "фамилия, имя, отчество <*> полностью" указываются построчно полностью фамилия, имя, отчество (при наличии) представителя налогоплательщика, плательщика сбора, налогового агента, плательщика страховых взносов. Проставляется личная подпись представителя налогоплательщика, плательщика сбора, налогового агента, плательщика страховых взносов дата подписания.

2.7.4. При представлении Уведомления представителем налогоплательщика, плательщика сбора, налогового агента, плательщика страховых взносов - организацией по строке "фамилия, имя, отчество (при наличии) полностью" указываются построчно полностью фамилия, имя, отчество физического лица, уполномоченного в соответствии с документом, подтверждающим полномочия представителя налогоплательщика, плательщика сбора, налогового агента, плательщика страховых взносов - организацию удостоверять достоверность и полноту сведений, указанных в Уведомлении.

В поле "наименование организации - представителя налогоплательщика, плательщика сбора, плательщика страховых взносов, налогового агента" указывается наименование организации - представителя налогоплательщика, плательщика сбора, плательщика страховых взносов, налогового агента. Проставляется подпись лица, сведения о котором указаны в поле "фамилия, имя, отчество <*> полностью", организации - представителя налогоплательщика, плательщика сбора, налогового агента, плательщика страховых взносов и дата подписания.

2.7.5. Подпись руководителя организации (индивидуального предпринимателя) либо ее представителя и дата подписания проставляются в поле "Достоверность и полноту сведений, указанных в настоящем уведомлении, подтверждаю" титульного листа и Раздела "Данные" Уведомления. Дата подписания заполняется в соответствии с пунктом 2.4 настоящего Порядка.

2.8. В поле "Наименование и реквизиты документа, подтверждающего полномочия представителя налогоплательщика, плательщика сборов, плательщика страховых взносов, налогового агента" указывается вид документа, подтверждающего полномочия представителя налогоплательщика, плательщика сборов, плательщика страховых взносов, налогового агента и реквизиты указанного документа.

2.9. Раздел "Заполняется работником налогового органа" содержит сведения о представлении Уведомления:

1) способ представления Уведомления (указывается код согласно приложению 1 к настоящему Порядку);

2) количество страниц Уведомления;

3) количество листов подтверждающих документов или их копий, приложенных к Уведомлению;

4) дата представления Уведомления;

5) фамилия и инициалы имени и отчества (при наличии) работника налогового органа, принявшего Уведомление;

6) подпись сотрудника налогового органа, принявшего Уведомление.

Приложение N 1
к Порядку заполнения уведомления
об исчисленных суммах налогов,
авансовых платежей по налогам,
сборов, страховых взносов,
утвержденному приказом ФНС России
от 02.11.2022 N ЕД-7-8/1047@

КОДЫ, ОПРЕДЕЛЯЮЩИЕ СПОСОБ ПРЕДСТАВЛЕНИЯ УВЕДОМЛЕНИЯ ОБ ИСЧИСЛЕННЫХ СУММАХ НАЛОГОВ, АВАНСОВЫХ ПЛАТЕЖЕЙ ПО НАЛОГАМ, СБОРОВ, СТРАХОВЫХ ВЗНОСОВ

Код Наименование
01 На бумажном носителе (по почте)
02 На бумажном носителе (лично)
04 По телекоммуникационным каналам связи с электронно-цифровой подписью
05 Другое
09 На бумажном носителе с использованием штрих-кода (лично)
10 На бумажном носителе с использованием штрих-кода (по почте)
13 Через личный кабинет налогоплательщика

Приложение N 2
к Порядку заполнения уведомления
об исчисленных суммах налогов,
авансовых платежей по налогам,
сборов, страховых взносов,
утвержденному приказом ФНС России
от 02.11.2022 N ЕД-7-8/1047@

КОДЫ, ОПРЕДЕЛЯЮЩИЕ ОТЧЕТНЫЙ (НАЛОГОВЫЙ) ПЕРИОД

Код Наименование
21 первый квартал
31 полугодие
33 девять месяцев
34 год

Приложение N 3
к приказу ФНС России
от 02.11.2022 N ЕД-7-8/1047@

ФОРМАТ ПРЕДСТАВЛЕНИЯ УВЕДОМЛЕНИЯ ОБ ИСЧИСЛЕННЫХ СУММАХ НАЛОГОВ, АВАНСОВЫХ ПЛАТЕЖЕЙ ПО НАЛОГАМ, СБОРОВ, СТРАХОВЫХ ВЗНОСОВ В ЭЛЕКТРОННОЙ ФОРМЕ

I. ОБЩИЕ СВЕДЕНИЯ

1. Настоящий формат описывает требования к XML файлам (далее - файл обмена) передачи в налоговые органы уведомления об исчисленных суммах налогов, авансовых платежей по налогам, сборов, страховых взносов в электронной форме.

2. Номер версии настоящего формата 5.02, часть CCLXIII.

II. ОПИСАНИЕ ФАЙЛА ОБМЕНА

3. Имя файла обмена должно иметь следующий вид:

R_T_A_K_O_GGGGMMDD_N, где:

R_T - префикс, принимающий значение UT_UVISCHSUMNAL;

A_K - идентификатор получателя информации, где: A - идентификатор получателя, которому направляется файл обмена, K - идентификатор конечного получателя, для которого предназначена информация из данного файла обмена. Передача файла от отправителя к конечному получателю (К) может осуществляться в несколько этапов через другие налоговые органы, осуществляющие передачу файла на промежуточных этапах, которые обозначаются идентификатором A. В случае передачи файла от отправителя к конечному получателю при отсутствии налоговых органов, осуществляющих передачу на промежуточных этапах, значения идентификаторов A и К совпадают. Каждый из идентификаторов (A и K) имеет вид для налоговых органов - четырехразрядный код налогового органа;

O - идентификатор отправителя информации, имеет вид:

для организаций - девятнадцатиразрядный код (идентификационный номер налогоплательщика (далее - ИНН) и код причины постановки на учет (далее - КПП) организации (обособленного подразделения);

для физических лиц - двенадцатиразрядный код (ИНН физического лица, при наличии. При отсутствии ИНН - последовательность из двенадцати нулей).

GGGG - год формирования передаваемого файла, MM - месяц, DD - день;

N - идентификационный номер файла. (Длина - от 1 до 36 знаков. Идентификационный номер файла должен обеспечивать уникальность файла).

Расширение имени файла - xml. Расширение имени файла может указываться как строчными, так и прописными буквами.

Параметры первой строки файла обмена

Первая строка XML файла должна иметь следующий вид:

<?xml version ="1.0" encoding ="windows-1251"?>

Имя файла, содержащего XML схему файла обмена, должно иметь следующий вид:

UT_UVISCHSUMNAL_1_263_00_05_02_xx, где xx - номер версии схемы.

Расширение имени файла - xsd.

XML схема файла обмена приводится отдельным файлом и размещается на официальном сайте Федеральной налоговой службы в информационно-телекоммуникационной сети "Интернет".

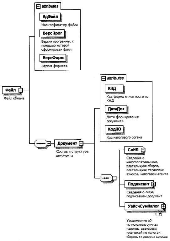
4. Логическая модель файла обмена представлена в виде диаграммы структуры файла обмена на рисунке 1 настоящего формата. Элементами логической модели файла обмена являются элементы и атрибуты XML файла. Перечень структурных элементов логической модели файла обмена и сведения о них приведены в таблицах 4.1 - 4.9 настоящего формата.

Для каждого структурного элемента логической модели файла обмена приводятся следующие сведения:

наименование элемента. Приводится полное наименование элемента. В строке таблицы могут быть описаны несколько элементов, наименования которых разделены символом "|". Такая форма записи применяется при наличии в файле обмена только одного элемента из описанных в этой строке;

сокращенное наименование (код) элемента. Приводится сокращенное наименование элемента. Синтаксис сокращенного наименования должен удовлетворять спецификации XML;

признак типа элемента. Может принимать следующие значения: "С" - сложный элемент логической модели (содержит вложенные элементы), "П" - простой элемент логической модели, реализованный в виде элемента XML файла, "А" - простой элемент логической модели, реализованный в виде атрибута элемента XML файла. Простой элемент логической модели не содержит вложенные элементы;

формат элемента. Формат элемента представляется следующими условными обозначениями: T - символьная строка; N - числовое значение (целое или дробное).

Формат символьной строки указывается в виде T(n-k) или T(=k), где: n - минимальное количество знаков, k - максимальное количество знаков, символ "-" - разделитель, символ "=" означает фиксированное количество знаков в строке. В случае, если минимальное количество знаков равно 0, формат имеет вид T(0-k). В случае, если максимальное количество знаков неограничено, формат имеет вид T(n-).

Формат числового значения указывается в виде N(m.K), где: m - максимальное количество знаков в числе, включая знак (для отрицательного числа), целую и дробную часть числа без разделяющей десятичной точки, k - максимальное число знаков дробной части числа. Если число знаков дробной части числа равно 0 (то есть число целое), то формат числового значения имеет вид N(m).

Для простых элементов, являющихся базовыми в XML (определенными в сети "Интернет" по электронному адресу: http://www.w3.org/TR/xmlschema-0), таких как, элемент с типом "date", поле "Формат элемента" не заполняется. Для таких элементов в поле "Дополнительная информация" указывается тип базового элемента;

признак обязательности элемента определяет обязательность наличия элемента (совокупности наименования элемента и его значения) в файле обмена. Признак обязательности элемента может принимать следующие значения: "О" - наличие элемента в файле обмена обязательно; "Н" - наличие элемента в файле обмена необязательно, то есть элемент может отсутствовать. Если элемент принимает ограниченный перечень значений (по классификатору, кодовому словарю), то признак обязательности элемента дополняется символом "К". В случае, если количество реализаций элемента может быть более одной, то признак обязательности элемента дополняется символом "М".

К вышеперечисленным признакам обязательности элемента может добавляться значение "У" в случае описания в XML схеме условий, предъявляемых к элементу в файле обмена, описанных в графе "Дополнительная информация".

дополнительная информация содержит, при необходимости, требования к элементу файла обмена, не указанные ранее. Для сложных элементов указывается ссылка на таблицу, в которой описывается состав данного элемента. Для элементов, принимающих ограниченный перечень значений из классификатора (кодового словаря), указывается соответствующее наименование классификатора (кодового словаря) или приводится перечень возможных значений. Для классификатора (кодового словаря) может указываться ссылка на его местонахождение. Для элементов, использующих пользовательский тип данных, указывается наименование типового элемента.

Рисунок 1. Диаграмма структуры файла обмена

Таблица 4.1

Файл обмена (Файл)

Наименование элемента Сокращенное наименование (код) элемента Признак типа элемента Формат элемента Признак обязательности элемента Дополнительная информация
Идентификатор файла ИдФайл А T(1-255) ОУ Содержит (повторяет) имя сформированного файла (без расширения)
Версия программы, с помощью которой сформирован файл ВерсПрог А T(1-40) О  
Версия формата ВерсФорм А T(1-5) О Принимает значение: 5.02
Состав и структура документа Документ С   О Состав элемента представлен в таблице 4.2

Таблица 4.2

Состав и структура документа (Документ)

Наименование элемента Сокращенное наименование (код) элемента Признак типа элемента Формат элемента Признак обязательности элемента Дополнительная информация
Код формы отчетности по КНД КНД А T(=7) ОК Типовой элемент <КНДТип>.
Принимает значение: 1110355
Дата формирования документа ДатаДок А T(=10) О Типовой элемент <ДатаТип>.
Дата в формате ДД.ММ.ГГГГ
Код налогового органа КодНО А T(=4) ОК Типовой элемент <СОНОТип>
Сведения о налогоплательщике, плательщике сборов, плательщике страховых взносов, налоговом агенте СвНП С   О Состав элемента представлен в таблице 4.3
Сведения о лице, подписавшем документ Подписант С   О Состав элемента представлен в таблице 4.6
Уведомление об исчисленных суммах налогов, авансовых платежей по налогам, сборов, страховых взносов УвИсчСумНалог С   ОМ Состав элемента представлен в таблице 4.8

Таблица 4.3

Сведения о налогоплательщике, плательщике сборов, плательщике страховых взносов, налоговом агенте (СвНП)

Наименование элемента Сокращенное наименование (код) элемента Признак типа элемента Формат элемента Признак обязательности элемента Дополнительная информация
Налогоплательщик, плательщик сборов, плательщик страховых взносов, налоговый агент - организация | НПЮЛ С   О Состав элемента представлен в таблице 4.4
Налогоплательщик, плательщик сборов, плательщик страховых взносов, налоговый агент - индивидуальный предприниматель НПИП С   О Состав элемента представлен в таблице 4.5

Таблица 4.4

Налогоплательщик, плательщик сборов, плательщик страховых взносов, налоговый агент - организация (НПЮЛ)

Наименование элемента Сокращенное наименование (код) элемента Признак типа элемента Формат элемента Признак обязательности элемента Дополнительная информация
ИНН организации ИННЮЛ А T(=10) О Типовой элемент <ИННЮЛТип>
КПП КПП А T(=9) О Типовой элемент <КППТип>

Таблица 4.5

Налогоплательщик, плательщик сборов, плательщик страховых взносов, налоговый агент - индивидуальный предприниматель (НПИП)

Наименование элемента Сокращенное наименование (код) элемента Признак типа элемента Формат элемента Признак обязательности элемента Дополнительная информация
ИНН физического лица ИННФЛ А T(=12) О Типовой элемент <ИННФЛТип>

Таблица 4.6

Сведения о лице, подписавшем документ (Подписант)

Наименование элемента Сокращенное наименование (код) элемента Признак типа элемента Формат элемента Признак обязательности элемента Дополнительная информация
Признак лица, подписавшего документ ПрПодп А T(=1) ОК Принимает значение:
1 - налогоплательщик, плательщик сборов, плательщик страховых взносов, налоговый агент |
2 - представитель налогоплательщика, плательщика сборов, плательщика страховых взносов, налогового агента
Фамилия, имя, отчество физического лица ФИО С   О Типовой элемент <ФИОТип>.
Состав элемента представлен в таблице 4.9
Сведения о представителе налогоплательщика, плательщика сборов, плательщика страховых взносов, налогового агента СвПред С   НУ Состав элемента представлен в таблице 4.7.
Элемент обязателен для <ПрПодп>=2

Таблица 4.7

Сведения о представителе налогоплательщика, плательщика сборов, плательщика страховых взносов, налогового агента (СвПред)

Наименование элемента Сокращенное наименование (код) элемента Признак типа элемента Формат элемента Признак обязательности элемента Дополнительная информация
Наименование и реквизиты документа, подтверждающего полномочия представителя налогоплательщика, плательщика сборов, плательщика страховых взносов, налогового агента НаимДок А T(1-120) О  
Наименование организации - представителя налогоплательщика, плательщика сборов, плательщика страховых взносов, налогового агента НаимОрг А T(1-1000) Н  

Таблица 4.8

Уведомление об исчисленных суммах налогов, авансовых платежей по налогам, сборов, страховых взносов (УвИсчСумНалог)

Наименование элемента Сокращенное наименование (код) элемента Признак типа элемента Формат элемента Признак обязательности элемента Дополнительная информация
КПП, указанный в соответствующей налоговой декларации (расчете) КППДекл А T(=9) НУ Типовой элемент <КППТип>.
Элемент обязателен при наличии <НПЮЛ> из таблицы 4.3
Код по ОКТМО ОКТМО А T(=8) |
T(=11)
ОК Типовой элемент <ОКТМОТип>.
Принимает значение в соответствии с Общероссийским классификатором территорий муниципальных образований
Код бюджетной классификации КБК А T(=20) ОК Типовой элемент <КБКТип>.
          Принимает значение в соответствии с Классификатором кодов классификации доходов бюджетов Российской Федерации
Сумма налога, авансовых платежей по налогу, сбора, страховых взносов СумНалогАванс А N(17.2) О  
Отчетный (налоговый) период Период А T(=2) ОК Принимает значение:
21 - первый квартал |
31 - полугодие |
33 - девять месяцев |
34 - год
Номер месяца (квартала) НомерМесКварт А T(=2) ОК Принимает значение: 01 | 02 | 03 | 04
Отчетный (календарный) год Год А   О Типовой элемент <xs:gYear>.
Год в формате ГГГГ

Таблица 4.9

Фамилия, имя, отчество (ФИОТип)

Наименование элемента Сокращенное наименование (код) элемента Признак типа элемента Формат элемента Признак обязательности элемента Дополнительная информация
Фамилия Фамилия А T(1-60) О  
Имя Имя А T(1-60) О  
Отчество Отчество А T(1-60) Н