Зарегистрировано в Минюсте России 27 февраля 2023 г. N 72447
ФЕДЕРАЛЬНАЯ НАЛОГОВАЯ СЛУЖБА
ПРИКАЗ
от 13 февраля 2023 г. N ЕД-7-26/109@
ОБ УТВЕРЖДЕНИИ ФОРМАТА ЭЛЕКТРОННОГО ДОГОВОРА ФРАХТОВАНИЯ
В соответствии с частью 1 статьи 18 Федерального закона от 08.11.2007 N 259-ФЗ "Устав автомобильного транспорта и городского наземного электрического транспорта" (Собрание законодательства Российской Федерации, 2007, N 46, ст. 5555; 2021, N 27, ст. 5164), а также подпунктом 5.9.51 пункта 5 Положения о Федеральной налоговой службе, утвержденного постановлением Правительства Российской Федерации от 30.09.2004 N 506 (Собрание законодательства Российской Федерации, 2004, N 40, ст. 3961; 2017, N 15, ст. 2194), в целях развития электронного документооборота, в связи с принятием Федерального закона от 06.03.2022 N 39-ФЗ "О внесении изменений в отдельные законодательные акты Российской Федерации" (Собрание законодательства Российской Федерации, 2022, N 10, ст. 1396) приказываю:
1. Утвердить формат электронного договора фрахтования согласно приложению к настоящему приказу.
2. Установить, что настоящий приказ вступает в силу с 01.03.2023.
3. Контроль за исполнением настоящего приказа возложить на заместителя руководителя Федеральной налоговой службы, координирующего работу по методологическому и организационному обеспечению взаимодействия налогоплательщиков с ФНС России по телекоммуникационным каналам связи через операторов электронного документооборота.
Руководитель
Федеральной налоговой службы
Д.В. ЕГОРОВ
Приложение
к приказу ФНС России
от 13.02.2023 N ЕД-7-26/109@
ФОРМАТ ЭЛЕКТРОННОГО ДОГОВОРА ФРАХТОВАНИЯ
I. ОБЩИЕ СВЕДЕНИЯ
1. Настоящий формат описывает требования к XML-файлам (далее - файл обмена) передачи по телекоммуникационным каналам связи электронного договора фрахтования.
2. Электронный договор фрахтования включает в себя два обязательных файла обмена:
файл обмена информации фрахтователя, состоящей из сведений о фрахтователе, о фрахтовщике, о наименовании груза, о типе предоставляемого транспортного средства (при необходимости - количестве транспортных средств), о маршруте и месте подачи транспортного средства, сроках выполнения перевозки, об определенном и неопределенном круге лиц, для перевозки которых предоставляется транспортное средство, о порядке допуска пассажиров для посадки в транспортное средство, установленный с учетом требований, предусмотренных правилами перевозок пассажиров (в случае, если транспортное средство предоставляется для перевозки определенного круга лиц), об иных условиях. Файл обмена подписывается усиленной квалифицированной электронной подписью или усиленной неквалифицированной электронной подписью, сертификат ключа проверки которой создан и используется в инфраструктуре, обеспечивающей информационно-технологическое взаимодействие информационных систем, используемых для предоставления государственных и муниципальных услуг в электронной форме, и при условии организации взаимодействия физического лица с такой инфраструктурой с применением прошедших процедуру оценки соответствия средств защиты информации фрахтователя или лица, уполномоченного на подписание договора фрахтования от имени фрахтователя;
файл обмена информации фрахтовщика, состоящей из сведений о транспортном средстве и об иных условиях. Файл обмена подписывается усиленной квалифицированной электронной подписью или усиленной неквалифицированной электронной подписью, сертификат ключа проверки которой создан и используется в инфраструктуре, обеспечивающей информационно-технологическое взаимодействие информационных систем, используемых для предоставления государственных и муниципальных услуг в электронной форме, и при условии организации взаимодействия физического лица с такой инфраструктурой с применением прошедших процедуру оценки соответствия средств защиты информации фрахтовщика или лица, уполномоченного на подписание договора фрахтования от имени фрахтовщика.
3. Номер версии настоящего формата 5.01, часть 976.
II. ОПИСАНИЕ ФАЙЛА ОБМЕНА ИНФОРМАЦИИ ФРАХТОВАТЕЛЯ
4. Имя файла обмена должно иметь следующий вид:
R_T_A_O_GGGGMMDD_N, где:
R_T - префикс, принимающий значение ON_DOGFRAKHTEL;
A - идентификатор участника электронного документооборота - получателя файла обмена договора фрахтования, информация фрахтователя. Значение элемента представляется в виде ИдОЭДОКодПол, где:
ИдОЭДО - идентификатор оператора электронного документооборота (оператор ЭДО), услугами которого пользуется получатель файла обмена - символьный трехзначный код, присваивается Федеральной налоговой службой. В значении идентификатора допускаются символы латинского алфавита A - Z, a - z, цифры 0 - 9, знаки "@", ".", "-". Значение идентификатора регистронезависимо. При направлении документа не через оператора ЭДО идентификатор оператора электронного документооборота принимает значение "000";
КодПол - код получателя файла обмена (фрахтовщика или уполномоченного им лица) - уникальный код участника электронного документооборота, присваиваемый оператором ЭДО, длина кода получателя не более 43 символов. При направлении документа не через оператора ЭДО ИдПол - глобальный уникальный идентификатор (GUID)), однозначно идентифицирующий участника документооборота;
O - идентификатор участника электронного документооборота - отправителя файла обмена договора фрахтования, информации фрахтователя. Значение элемента представляется в виде ИдОЭДОКодОтпр, где:
ИдОЭДО - идентификатор оператора ЭДО, услугами которого пользуется отправитель файла обмена - символьный трехзначный код, присваивается Федеральной налоговой службой. В значении идентификатора допускаются символы латинского алфавита A - Z, a - z, цифры 0 - 9, знаки "@", ".", "-". Значение идентификатора регистронезависимо. При направлении документа не через оператора ЭДО идентификатор оператора электронного документооборота принимает значение "000";
КодОтпр - код отправителя файла обмена (фрахтователя или уполномоченного им лица) - уникальный код участника электронного документооборота, присваиваемый оператором ЭДО, длина кода отправителя не более 43 символов. При направлении документа не через оператора ЭДО ИдОтпр - глобальный уникальный идентификатор (GUID), однозначно идентифицирующий участника документооборота;
GGGG - год формирования передаваемого файла обмена, MM - месяц, DD - день;
N - 36 - символьный глобально уникальный идентификатор GUID (Globally Unique IDentifier).
Расширение имени файла обмена - xml. Расширение имени файла обмена может указываться строчными или прописными буквами.
Параметры первой строки файла обмена
Первая строка XML-файла должна иметь следующий вид:
<?xml version ="1.0" encoding ="windows-1251"?>
Имя файла, содержащего XML-схему файла обмена, должно иметь следующий вид:
ON_DOGFRAKHTEL_1_976_01_05_01_xx, где xx - номер версии схемы.
Расширение имени файла - xsd.
XML-схема файла обмена в электронной форме приводится отдельным файлом и размещается на официальном сайте Федеральной налоговой службы. Выпуск новой версии (новых версий) схемы возможен при условии ее непротиворечия требованиям данного документа (например, в части уточнения текста наименования отдельных элементов, дополнительной информации, увеличения количества знаков в формате элемента).
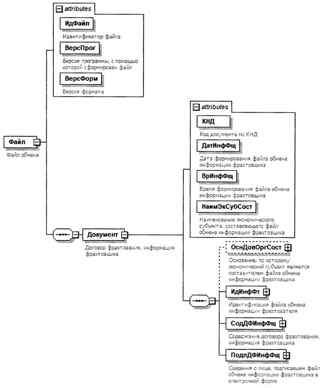
5. Логическая модель файла обмена представлена в виде диаграммы структуры файла обмена на рисунке 1 настоящего формата. Элементами логической модели файла обмена являются элементы и атрибуты XML-файла. Перечень структурных элементов логической модели файла обмена и сведения о них приведены в таблицах 5.1 - 5.39 настоящего формата.
Для каждого структурного элемента логической модели файла обмена приводятся следующие сведения:
наименование элемента. Приводится полное наименование элемента. В строке таблицы могут быть описаны несколько элементов, наименования которых разделены символом "|". Такая форма записи применяется при наличии в файле обмена только одного элемента из описанных в этой строке;
сокращенное наименование (код) элемента. Приводится сокращенное наименование элемента. Синтаксис сокращенного наименования должен удовлетворять спецификации XML;
признак типа элемента. Может принимать следующие значения: "С" - сложный элемент логической модели (содержит вложенные элементы), "П" - простой элемент логической модели, реализованный в виде элемента XML-файла, "А" - простой элемент логической модели, реализованный в виде атрибута элемента XML-файла. Простой элемент логической модели не содержит вложенные элементы;
формат элемента. Формат элемента представляется следующими условными обозначениями: T - символьная строка; N - числовое значение (целое или дробное).
Формат символьной строки указывается в виде T(n-k) или T(=k), где: n - минимальное количество знаков, k - максимальное количество знаков, символ "-" - разделитель, символ "=" означает фиксированное количество знаков в строке. В случае, если минимальное количество знаков равно 0, формат имеет вид T(0-k). В случае, если максимальное количество знаков не ограничено, формат имеет вид T(n-).
Формат числового значения указывается в виде N(m.k), где: m - максимальное количество знаков в числе, включая знак (для отрицательного числа), целую и дробную часть числа без разделяющей десятичной точки, k - максимальное число знаков дробной части числа. Если число знаков дробной части числа равно 0 (то есть число целое), то формат числового значения имеет вид N(m).
Для простых элементов, являющихся базовыми в XML, например, элемент с типом "date", поле "Формат элемента" не заполняется. Для таких элементов в поле "Дополнительная информация" указывается тип базового элемента;
признак обязательности элемента определяет обязательность наличия элемента (совокупности наименования элемента и его значения) в файле обмена. Признак обязательности элемента может принимать следующие значения: "О" - наличие элемента в файле обмена обязательно; "Н" - наличие элемента в файле обмена необязательно, то есть элемент может отсутствовать. Если элемент принимает ограниченный перечень значений (по классификатору, кодовому словарю), то признак обязательности элемента дополняется символом "К". В случае, если количество реализаций элемента может быть более одной, то признак обязательности элемента дополняется символом "М".
К вышеперечисленным признакам обязательности элемента может добавляться значение "У" в случае описания в XML-схеме условий, предъявляемых к элементу в файле обмена, описанных в графе "Дополнительная информация";
дополнительная информация содержит, при необходимости, требования к элементу файла обмена, не указанные ранее. Для сложных элементов указывается ссылка на таблицу, в которой описывается состав данного элемента. Для элементов, принимающих ограниченный перечень значений из классификатора (кодового словаря), указывается соответствующее наименование классификатора (кодового словаря) или приводится перечень возможных значений. Для классификатора (кодового словаря) может указываться ссылка на его местонахождение. Для элементов, использующих пользовательский тип данных, указывается наименование типового элемента.

Рисунок 1. Диаграмма структуры файла обмена
Таблица 5.1
Файл обмена (Файл)
| Наименование элемента | Сокращенное наименование (код) элемента | Признак типа элемента | Формат элемента | Признак обязательности элемента | Дополнительная информация |
| Идентификатор файла | ИдФайл | А | T(1-255) | ОУ | Содержит (повторяет) имя сформированного файла (без расширения) |
| Версия программы, с помощью которой сформирован файл | ВерсПрог | А | T(1-40) | О | |
| Версия формата | ВерсФорм | А | T(1-5) | О | Принимает значение: 5.01 |
| Договор фрахтования, информация фрахтователя | Документ | С | | О | Состав элемента представлен в таблице 5.2 |
Таблица 5.2
Договор фрахтования, информация фрахтователя (Документ)
| Наименование элемента | Сокращенное наименование (код) элемента | Признак типа элемента | Формат элемента | Признак обязательности элемента | Дополнительная информация |
| Код документа по КНД | КНД | А | T(=7) | ОК | Типовой элемент <КНДТип>. Принимает значение: 1110373 |
| Функция | Функция | А | T(=1) | ОК | Принимает значение: 0 - перевозка груза с сопровождением представителя грузовладельца, перевозка груза, в отношении которого не ведется учет движения товарно-материальных ценностей | 1 - перевозка пассажиров и багажа по заказу |
| Дата формирования файла обмена информации фрахтователя | ДатИнфФт | А | T(=10) | О | Типовой элемент <ДатаТип>. Дата в формате ДД.ММ.ГГГГ |
| Время формирования файла обмена информации фрахтователя | ВрИнфФт | А | T(=8) | О | Типовой элемент <ВремяТип>. Время в формате ЧЧ:ММ:СС |
| Наименование экономического субъекта, составляющего файл обмена информации фрахтователя | НаимЭкСубСост | А | T(1-1000) | О | |
| Основание, по которому экономический субъект является составителем файла обмена информации фрахтователя | ОснДовОргСост | С | | Н | Типовой элемент <РеквДокТип>. Состав элемента представлен в таблице 5.13. Заполняется обязательно, если составитель информации фрахтователя не является фрахтователем |
| Содержание договора фрахтования, информация фрахтователя | СодДФИнфФт | С | | О | Состав элемента представлен в таблице 5.3 |
| Сведения о лице, подписавшем файл обмена информации фрахтователя в электронной форме | ПодпДФИнфФт | С | | О | Типовой элемент <ПодписантТип>. Состав элемента представлен в таблице 5.18 |
Таблица 5.3
Содержание договора фрахтования, информация фрахтователя (СодДФИнфФт)
| Наименование элемента | Сокращенное наименование (код) элемента | Признак типа элемента | Формат элемента | Признак обязательности элемента | Дополнительная информация |
| Уникальный идентификатор документа договора фрахтования | УИД_ДФ | А | T(1-36) | Н | Выдается ГИС ЭПД |
| Сроки выполнения перевозки | СрокВыпПрвз | А | T(1-5) | О | |
| Круг лиц, для перевозки которых предоставляется транспортное средство | ПрвзЛиц | А | T(=1) | НКУ | Принимает значение: 0 - не определен | 1 - определен. Элемент обязателен при значении элемента <Функция> = 1 из таблицы 5.2 |
| Порядок допуска пассажиров для посадки в транспортное средство, установленный с учетом требований, предусмотренных правилами перевозок пассажиров (в случае, если транспортное средство предоставляется для перевозки определенного круга лиц) | ДопускПсжр | А | T(=1) | НКУ | Принимает значение: 0 - не допущен | 1 - допущен. Элемент обязателен при значении элемента <Функция> = 1 из таблицы 5.2 |
| Иные условия | ИныеУслв | А | T(1-1000) | Н | |
| Тип предоставляемого транспортного средства (при необходимости - количество транспортных средств) | ТипТС | А | T(1-1000) | О | |
| Сведения о фрахтователе | СвФт | С | | О | Состав элемента представлен в таблице 5.4 |
| Сведения о фрахтовщике | СвФщ | С | | О | Состав элемента представлен в таблице 5.5 |
| Наименование груза | НаимГруз | С | | НУ | Состав элемента представлен в таблице 5.6. Элемент обязателен при значении элемента <Функция> = 0 из таблицы 5.2 |
| Маршрут и место подачи транспортного средства | МршПодТС | С | | О | Состав элемента представлен в таблице 5.8 |
| Размер платы за пользование транспортным средством | РазПлатТС | С | | О | Состав элемента представлен в таблице 5.9 |
| Информационное поле | ИнфПол | С | | НМ | Типовой элемент <ИнфПолТип>. Состав элемента представлен в таблице 5.37 |
Таблица 5.4
Сведения о фрахтователе (СвФт)
| Наименование элемента | Сокращенное наименование (код) элемента | Признак типа элемента | Формат элемента | Признак обязательности элемента | Дополнительная информация |
| Сведения о физическом лице | | СвФЛ | С | | О | Типовой элемент <УчастникФЛТип>. Состав элемента представлен в таблице 5.10 |
| Сведения о юридическом лице | СвЮЛ | С | | О | Типовой элемент <УчастникЮЛТип>. Состав элемента представлен в таблице 5.12 |
Таблица 5.5
Сведения о фрахтовщике (СвФщ)
| Наименование элемента | Сокращенное наименование (код) элемента | Признак типа элемента | Формат элемента | Признак обязательности элемента | Дополнительная информация |
| Сведения об индивидуальном предпринимателе | | СвИП | С | | О | Типовой элемент <УчастникИПТип>. Состав элемента представлен в таблице 5.11 |
| Сведения о юридическом лице | СвЮЛ | С | | О | Типовой элемент <УчастникЮЛТип>. Состав элемента представлен в таблице 5.12 |
Таблица 5.6
Наименование груза (НаимГруз)
| Наименование элемента | Сокращенное наименование (код) элемента | Признак типа элемента | Формат элемента | Признак обязательности элемента | Дополнительная информация |
| Описание груза | ОпГруз | С | | ОМ | Состав элемента представлен в таблице 5.7 |
| Общая объявленная стоимость (ценность) груза | ОбЦеннГр | С | | Н | Типовой элемент <ЦеннГрузТип>. Состав элемента представлен в таблице 5.33 |
| Информационное поле | ИнфПол | С | | НМ | Типовой элемент <ИнфПолТип>. Состав элемента представлен в таблице 5.37 |
Таблица 5.7
Описание груза (ОпГруз)
| Наименование элемента | Сокращенное наименование (код) элемента | Признак типа элемента | Формат элемента | Признак обязательности элемента | Дополнительная информация |
| Отгрузочное наименование груза | НаимГруз | А | T(1-2000) | О | Для опасных грузов указывается в соответствии с Европейским соглашением о международной дорожной перевозке опасных грузов (ДОПОГ/ADR), заключенным в г. Женеве 30.09.1957 (Россия присоединилась к Соглашению постановлением Правительства Российской Федерации от 03.02.1994 N 76, Собрание актов Президента и Правительства Российской Федерации, 1994, N 7, ст. 508) (далее - Соглашение о международной дорожной перевозке опасных грузов (ДОПОГ)). В случае погрузки груза на транспортное средство путем погрузки груженого или порожнего контейнера указывается наименование груза "Контейнер" |
| Код товарной номенклатуры | КодТовНом | А | T(=4) | НК | Принимает значение в соответствии с Товарной номенклатурой внешнеэкономической деятельности Евразийского экономического союза и Единым таможенным тарифом Евразийского экономического союза (ТН ВЭД), утвержденной решением Совета Евразийской экономической комиссии от 14.09.2021 N 80 "Об утверждении единой Товарной номенклатуры внешнеэкономической деятельности Евразийского экономического союза и Единого таможенного тарифа Евразийского экономического союза, а также об изменении и признании утратившими силу некоторых решений Совета Евразийской экономической комиссии" (Официальный сайт Евразийского экономического союза http://www.eaeunion.org/, 06.10.2021) |
| Состояние груза | СостГруз | А | T(1-1000) | О | |
| Способ упаковки | СпУпак | А | T(1-1000) | О | |
| Вид тары | ВидТар | А | T(=2) | ОК | Принимает значение в соответствии с классификатором видов груза, упаковки и упаковочных материалов, утвержденным решением Комиссии Таможенного союза от 20.09.2010 N 378 "О классификаторах, используемых для заполнения таможенных документов" (Официальный сайт Евразийского экономического союза http://www.eaeunion.org/, 07.10.2021), или "00" при отсутствии тары |
| Плотность груза в соответствии с документацией на груз | Плотн | А | N(7.4) | Н | Измеряется в тоннах на кубический метр |
| Возможность распределения груза для соблюдения допустимой нагрузки по осям транспортных средств | ВозмРаспр | А | T(=1) | ОК | Принимает значение: 0 - нет | 1 - да |
| Другая необходимая информация о грузе | ИнфГруз | А | T(1-1000) | Н | |
| Указание объема грузовых мест в кубических метрах | Объем | А | N(5.2) | О | |
| Указание количества грузовых мест | КолМест | А | N(4) | О | Для насыпных и наливных грузов принимает значение: 1 |
| Маркировка | Марк | П | T(1-1000) | ОМ | При отсутствии принимает значение "Отсутствует" |
| Габариты груза, в метрах | Габар | С | | О | Типовой элемент <ГабарТип>. Состав элемента представлен в таблице 5.34 |
| Сведения об опасном грузе (в случае перевозки опасного груза) | СвОпаснГруз | С | | Н | Типовой элемент <СвОпаснГрузТип>. Состав элемента представлен в таблице 5.32 |
| Сведения о контейнерах | СвКонтейн | С | | НМ | Типовой элемент <СвКонтейнТип>. Состав элемента представлен в таблице 5.36. Обязателен, если <НаимГруз> = "Контейнер" |
| Масса груза, в килограммах | МасГруз | С | | О | Типовой элемент <МассаТип>. Состав элемента представлен в таблице 5.35 |
| Объявленная стоимость (ценность) груза | ЦеннГруз | С | | Н | Типовой элемент <ЦеннГрузТип>. Состав элемента представлен в таблице 5.33 |
Таблица 5.8
Маршрут и место подачи транспортного средства (МршПодТС)
| Наименование элемента | Сокращенное наименование (код) элемента | Признак типа элемента | Формат элемента | Признак обязательности элемента | Дополнительная информация |
| Дата и время подачи транспортного средства | ДатВрПодТС | А | T(=25) | О | Типовой элемент <ДатаВремяВЗТип>. Дата и время в формате ДД.ММ.ГГГГТЧЧ:ММ:СС ЧЧ:ММ, где T - разделитель даты и времени;
ЧЧ:ММ - разница с UTC в часах, минутах |
| Применение координации точного времени (UTC) в типовом элементе <ДатаВремяВЗТип> | НалКоорТочВрПодТС | А | T(=1) | ОК | Принимает значение: 0 - UTC не указан | 1 - UTC указан |
| Сведения о маршруте перевозки | МршПрвз | С | | О | Типовой элемент <СведМршТип>. Состав элемента представлен в таблице 5.17 |
| Адрес места подачи транспортного средства | АдрМесПодТС | С | | О | Типовой элемент <АдресПользТип>. Состав элемента представлен в таблице 5.21 |
Таблица 5.9
Размер платы за пользование транспортным средством (РазПлатТС)
| Наименование элемента | Сокращенное наименование (код) элемента | Признак типа элемента | Формат элемента | Признак обязательности элемента | Дополнительная информация |
| Стоимость услуги, в рублях | СтУсл | А | N(19.2) | О | |
| Расходы фрахтовщика и предъявляемые фрахтователю платежи за проезд по платным автомобильным дорогам | РасхПлатДор | А | N(19.2) | Н | |
| Расходы фрахтовщика и предъявляемые фрахтователю платежи за перевозку опасных грузов, грузов, перевозимых тяжеловесными и (или) крупногабаритными транспортными средствами, уплату таможенных пошлин и сборов | РасхТамПош | А | N(19.2) | Н | |
| Выполнение погрузо-разгрузочных работ, а также работ по промывке и дезинфекции транспортных средств | РасхПром | А | N(19.2) | Н | |
| Порядок (механизм) расчета (исчислений) платы | Расчет | А | T(1-2000) | Н | |
| Размер платы, в рублях | РазмерПлат | А | N(19.2) | Н | |
| Информационное поле | ИнфПол | С | | НМ | Типовой элемент <ИнфПолТип>. Состав элемента представлен в таблице 5.37 |
Таблица 5.10
Сведения об участнике перевозки - физическом лице (УчастникФЛТип)
| Наименование элемента | Сокращенное наименование (код) элемента | Признак типа элемента | Формат элемента | Признак обязательности элемента | Дополнительная информация |
| ИНН физического лица | ИННФЛ | А | T(=12) | О | Типовой элемент <ИННФЛТип> |
| Фамилия, имя, отчество (при наличии) | ФИО | С | | О | Типовой элемент <ФИОТип>. Состав элемента представлен в таблице 5.39 |
| Контактные данные | Конт | С | | О | Типовой элемент <КонтактТип>. Состав элемента представлен в таблице 5.31 |
Таблица 5.11
Сведения об участнике перевозки - индивидуальном предпринимателе (УчастникИПТип)
| Наименование элемента | Сокращенное наименование (код) элемента | Признак типа элемента | Формат элемента | Признак обязательности элемента | Дополнительная информация |
| ИНН физического лица, зарегистрированного в качестве индивидуального предпринимателя | ИННФЛ | А | T(=12) | О | Типовой элемент <ИННФЛТип> |
| Основной государственный регистрационный номер индивидуального предпринимателя | ОГРНИП | А | T(=15) | Н | Типовой элемент <ОГРНИПТип> |
| Фамилия, имя, отчество (при наличии) | ФИО | С | | О | Типовой элемент <ФИОТип>. Состав элемента представлен в таблице 5.39 |
| Контактные данные | Конт | С | | О | Типовой элемент <КонтактТип>. Состав элемента представлен в таблице 5.31 |
Таблица 5.12
Сведения об участнике перевозки - юридическом лице (УчастникЮЛТип)
| Наименование элемента | Сокращенное наименование (код) элемента | Признак типа элемента | Формат элемента | Признак обязательности элемента | Дополнительная информация |
| Полное наименование юридического лица | НаимОрг | А | T(1-1000) | О | |
| ИНН юридического лица | ИННЮЛ | А | T(=10) | Н | Типовой элемент <ИННЮЛТип> |
| Иные сведения, идентифицирующие юридическое лицо | ИныеСвед | А | T(1-255) | Н | |
| Адрес юридического лица в пределах места нахождения юридического лица | АдрМН | С | | О | Типовой элемент <АдресТип>. Состав элемента представлен в таблице 5.22 |
| Контактные данные | Контакт | С | | О | Типовой элемент <КонтактТип>. Состав элемента представлен в таблице 5.31 |
Таблица 5.13
Реквизиты документа (РеквДокТип)
| Наименование элемента | Сокращенное наименование (код) элемента | Признак типа элемента | Формат элемента | Признак обязательности элемента | Дополнительная информация |
| Наименование документа | НаимДок | А | T(1-255) | НУ | Элемент обязателен при отсутствии <ИдДок> |
| Номер документа | НомерДок | А | T(1-255) | НУ | Элемент обязателен при отсутствии <ИдДок>. При отсутствие указывается "Без номера" |
| Дата документа | ДатаДок | А | T(=10) | НУ | Типовой элемент <ДатаТип>. Дата в формате ДД.ММ.ГГГГ. Элемент обязателен при отсутствии <ИдДок> |
| Идентификатор файла документа (в том числе регистрационный номер, если документ/сведения о таком документе содержатся в государственных информационных системах) | ИдДок | А | T(1-255) | НУ | Элемент обязателен при отсутствии <НаимДок>, <НомерДок>, <ДатаДок> |
| Дополнительные сведения | ДопСведДок | А | T(1-2000) | Н | |
| Идентифицирующие реквизиты сторон, составивших документ | ИдРекСост | С | | ОМ | Типовой элемент <ИдРекСостТип>. Состав элемента представлен в таблице 5.14. Заполняется в отношении каждого из участников события (сделки), оформленного документом с указанными в <НаимДок>, <НомерДок> и <ДатаДок> наименованием, порядковым номером и датой (или с указанным в <ИдДок> идентификатором) |
Таблица 5.14
Идентифицирующие реквизиты сторон, составивших документ (ИдРекСостТип)
| Наименование элемента | Сокращенное наименование (код) элемента | Признак типа элемента | Формат элемента | Признак обязательности элемента | Дополнительная информация |
| ИНН организации, состоящей на учете в налоговом органе | | ИННЮЛ | П | T(=10) | О | Типовой элемент <ИННЮЛТип> |
| ИНН физического лица, в том числе индивидуального предпринимателя | | ИННФЛ | П | T(=12) | О | Типовой элемент <ИННФЛТип> |
| Данные иностранной организации (иностранного гражданина), не состоящей(его) на учете в налоговых органах | | ДаннИно | С | | О | Типовой элемент <СвИнНеУчТип>. Состав элемента представлен в таблице 5.15 |
| Краткое наименование органа исполнительной власти (специализированной уполномоченной организации), выдавшего документ | НаимОИВ | П | T(1-255) | О | |
Таблица 5.15
Сведения об иностранной организации (иностранном гражданине), не состоящей(ем) на учете в налоговых органах (СвИнНеУчТип)
| Наименование элемента | Сокращенное наименование (код) элемента | Признак типа элемента | Формат элемента | Признак обязательности элемента | Дополнительная информация |
| Идентификация статуса | ИдСтат | А | T(1-25) | ОК | Принимает значение: ИО - иностранная организация | ИГ - иностранный гражданин |
| Страна | Стран | А | T(1-255) | НУ | Элемент обязателен для <ИдСтат>=ИО |
| Наименование иностранной организации полное/Фамилия, имя, отчество (при наличии) иностранного гражданина | Наим | А | T(1-1000) | НУ | Элемент обязателен для <ИдСтат>=ИГ |
| Идентификатор иностранной организации (иностранного гражданина) | Идентиф | А | T(1-255) | НУ | Элемент обязателен для <ИдСтат>=ИО при отсутствии <Наим> и <ИныеСвед> |
| Иные сведения, идентифицирующие иностранную организацию (иностранного гражданина) | ИныеСвед | А | T(1-255) | НУ | Элемент обязателен для <ИдСтат>=ИО при отсутствии <Идентиф> и <Наим> |
| Данные документа, удостоверяющего личность иностранного гражданина | УдЛичнИГ | С | | НУ | Типовой элемент <УдЛичнИГТип>. Состав элемента представлен в таблице 5.16. Элемент обязателен для <ИдСтат>=ИГ |
Таблица 5.16
Данные документа, удостоверяющего личность иностранного гражданина (УдЛичнИГТип)
| Наименование элемента | Сокращенное наименование (код) элемента | Признак типа элемента | Формат элемента | Признак обязательности элемента | Дополнительная информация |
| Вид документа | ВидДок | А | T(1-1000) | О | |
| Номер документа | НомДок | А | T(1-100) | О | |
| Дата выдачи документа | ДатаДок | А | T(=10) | О | Типовой элемент <ДатаТип>. Дата в формате ДД.ММ.ГГГГ |
Таблица 5.17
Установленный маршрут движения тяжеловесного и (или) крупногабаритного транспортного средства или транспортного средства, перевозящего опасный груз (СведМршТип)
| Наименование элемента | Сокращенное наименование (код) элемента | Признак типа элемента | Формат элемента | Признак обязательности элемента | Дополнительная информация |
| Маршрут, текстовый формат | МршТекст | А | T(1-2000) | НУ | Элемент обязателен при отсутствии <МршМашЧит> |
| Маршрут, машиночитаемый формат | МршМашЧит | А | T(1-2000) | НУ | Описание маршрута в формате GeoJSON в спецификации 7946. Элемент обязателен при отсутствии <МршТекст> |
Таблица 5.18
Сведения о лице, подписывающем информацию отправителя в электронной форме (ПодписантТип)
| Наименование элемента | Сокращенное наименование (код) элемента | Признак типа элемента | Формат элемента | Признак обязательности элемента | Дополнительная информация |
| Должность | Должн | А | T(1-255) | О | |
| Тип подписи | ТипПодпис | А | T(=1) | НК | Принимает значение: 1 - усиленная квалифицированная электронная подпись | 2 - простая электронная подпись | 3 - усиленная неквалифицированная электронная подпись. Значения "2" и "3" применяются, если иное не предусмотрено законодательством Российской Федерации |
| Способ подтверждения полномочий на подписание документа | СпосПодтПолном | А | T(=1) | ОК | Принимает значение: 1 - в соответствии с данными, содержащимися в электронной подписи | 2 - в соответствии с электронной доверенностью в машиночитаемой форме, представленной посредством ее включения в пакет электронных документов | 3 - в соответствии с электронной доверенностью в машиночитаемой форме, хранение которой осуществляется в информационной системе, при этом сведения о них указаны в электронном документе | 4 - в соответствии с электронной доверенностью в машиночитаемой форме, хранение которой осуществляется в информационной системе, при этом сведения о них передаются способом, отличным от указания в электронном документе | 5 - в соответствии с доверенностью в форме документа на бумажном носителе | 6 - любое иное |
| Дополнительные сведения | ДопСведПодп | А | T(1-255) | Н | Дополнительные сведения о подписанте |
| Фамилия, имя, отчество (при наличии) | ФИО | С | | О | Типовой элемент <ФИОТип>. Состав элемента представлен в таблице 5.39. |
| | | | | | Информация о фамилии, имени, отчестве (при наличии) должна соответствовать фамилии, имени, отчеству (при наличии) владельца сертификата ключа проверки электронной подписи лица, подписывающего файл обмена в электронной форме |
| Сведения о доверенности в машиночитаемом виде, используемой для подтверждения полномочий | СвДоверЭл | С | | НМУ | Состав элемента представлен в таблице 5.19. Элемент обязателен и формируется только при <СпосПодтПолном>=3 |
| Сведения о доверенности в бумажном виде, используемой для подтверждения полномочий | СвДоверБум | С | | НМУ | Состав элемента представлен в таблице 5.20. Элемент обязателен и формируется только при <СпосПодтПолном>=5 |
Таблица 5.19
Сведения о доверенности в машиночитаемом виде, используемой для подтверждения полномочий (СвДоверЭл)
| Наименование элемента | Сокращенное наименование (код) элемента | Признак типа элемента | Формат элемента | Признак обязательности элемента | Дополнительная информация |
| Номер доверенности | НомДовер | А | T(=36) | О | Уникальный идентификатор доверенности в виде 36-разрядного GUID из имени файла (единый регистрационный номер доверенности) |
| Дата совершения доверенности | ДатаДовер | А | T(=10) | О | Типовой элемент <ДатаТип>. Дата в формате ДД.ММ.ГГГГ |
| Внутренний регистрационный номер доверенности | ВнНомДовер | А | T(1-50) | Н | |
| Дата внутренней регистрации доверенности | ДатаВнРегДовер | А | T(=10) | Н | Типовой элемент <ДатаТип>. Дата в формате ДД.ММ.ГГГГ |
| Идентифицирующая информация об информационной системе, в которой осуществляется хранение доверенности, необходимая для запроса информации из такой информационной системы | ИдСистХран | А | T(1-500) | О | |
Таблица 5.20
Сведения о доверенности в бумажном виде, используемой для подтверждения полномочий (СвДоверБум)
| Наименование элемента | Сокращенное наименование (код) элемента | Признак типа элемента | Формат элемента | Признак обязательности элемента | Дополнительная информация |
| Дата совершения доверенности | ДатаДовер | А | T(=10) | О | Типовой элемент <ДатаТип>. Дата в формате ДД.ММ.ГГГГ |
| Внутренний регистрационный номер доверенности | ВнНомДовер | А | T(1-50) | О | При отсутствии номера принимает значение: без номера (б/н) |
| Сведения, идентифицирующие доверителя | СвИдДовер | А | T(1-1000) | Н | |
| Фамилия, имя, отчество (при наличии) лица, подписавшего доверенность | ФИО | С | | Н | Типовой элемент <ФИОТип>. Состав элемента представлен в таблице 5.39 |
Таблица 5.21
Сведения об адресе (АдресПользТип)
| Наименование элемента | Сокращенное наименование (код) элемента | Признак типа элемента | Формат элемента | Признак обязательности элемента | Дополнительная информация |
| Комментарии к адресу | АдрКоммент | А | T(1-2000) | Н | |
| Глобальный номер места нахождения (GLN места) | ГЛН | П | T(=13) | Н | Позволяет определить расположение юридических лиц, их функциональных подразделений и физических объектов - складов, магазинов, производственных помещений, транспортных единиц |
| Координаты места | Коорд | С | | Н | Типовой элемент <КоордТип>. Состав элемента представлен в таблице 5.23 |
| Сведения об адресе местонахождения | Адрес | С | | О | Типовой элемент <АдресТип>. Состав элемента представлен в таблице 5.22 |
Таблица 5.22
Адрес местонахождения (АдресТип)
| Наименование элемента | Сокращенное наименование (код) элемента | Признак типа элемента | Формат элемента | Признак обязательности элемента | Дополнительная информация |
| Адрес, указанный в Едином государственном реестре юридических лиц/почтовый адрес/адрес места жительства индивидуального предпринимателя (реквизиты адреса на территории Российской Федерации) | | АдрРФ | С | | О | Типовой элемент <АдрРФТип>. Состав элемента представлен в таблице 5.24 |
| Адрес по ФИАС, указанный в Едином государственном реестре юридических лиц/почтовый адрес/адрес места жительства индивидуального предпринимателя (реквизиты адреса на территории Российской Федерации) | | АдрФИАС | С | | О | Типовой элемент <АдрФИАСТип>. Состав элемента представлен в таблице 5.25 |
| Адрес, указанный в Едином государственном реестре юридических лиц/почтовый адрес/адрес места жительства индивидуального предпринимателя (информация об адресе, в том числе об адресе за пределами территории Российской Федерации) | АдрИнф | С | | О | Типовой элемент <АдрИнфТип>. Состав элемента представлен в таблице 5.30 |
Таблица 5.23
Координаты места (КоордТип)
| Наименование элемента | Сокращенное наименование (код) элемента | Признак типа элемента | Формат элемента | Признак обязательности элемента | Дополнительная информация |
| Широта | Широта | А | T(15-17) | О | Широта в формате: <XX.УУУУУУУУУУУУУ> во всемирной системе геоцентрических координат WGS 84, где: XX - градусы в диапазоне от -90 до 90 УУУУУУУУУУУУУ - минуты и секунды, представленные как десятичные доли с точностью до 13 знаков |
| Долгота | Долгота | А | T(15-18) | О | Долгота в формате: <XXX.УУУУУУУУУУУУУ> во всемирной системе геоцентрических координат WGS 84, где: XXX - градусы в диапазоне от -180 до 180 УУУУУУУУУУУУУ - минуты и секунды, представленные как десятичные доли с точностью до 13 знаков |
Таблица 5.24
Сведения об адресе в Российской Федерации, содержащиеся в ЕГРЮЛ (АдрРФТип)
| Наименование элемента | Сокращенное наименование (код) элемента | Признак типа элемента | Формат элемента | Признак обязательности элемента | Дополнительная информация |
| Почтовый индекс | Индекс | А | T(=6) | О | |
| Код субъекта Российской Федерации | КодРегион | А | T(=2) | ОК | Типовой элемент <ССРФТип>. Принимает значение в соответствии со справочником "Коды субъектов Российской Федерации и иных территорий Российской Федерации" |
| Район | Район | А | T(1-255) | Н | |
| Город | Город | А | T(1-255) | Н | |
| Населенный пункт | НаселПункт | А | T(1-255) | Н | |
| Улица | Улица | А | T(1-255) | Н | |
| Дом | Дом | А | T(1-20) | Н | |
| Корпус | Корпус | А | T(1-20) | Н | |
| Квартира | Кварт | А | T(1-20) | Н | |
| Иные сведения об адресе в Российской Федерации | ИныеСвед | А | T(1-1000) | Н | |
Таблица 5.25
Адрес по ФИАС (АдрФИАСТип)
| Наименование элемента | Сокращенное наименование (код) элемента | Признак типа элемента | Формат элемента | Признак обязательности элемента | Дополнительная информация |
| Уникальный идентификационный номер | ИдНом | А | T(1-36) | Н | Элемент применяется только при представлении документа в электронной форме |
| Почтовый индекс | Индекс | А | T(=6) | Н | |
| Субъект Российской Федерации (код) | Регион | П | T(=2) | ОК | Типовой элемент <ССРФТип>. Принимает значение в соответствии со справочником "Коды субъектов Российской Федерации и иных территорий Российской Федерации" |
| Муниципальный район/городской округ/внутригородская территория города федерального значения/муниципальный округ/федеральная территория | МуниципРайон | С | | НУ | Типовой элемент <ВидНаимКодТип>. Состав элемента представлен в таблице 5.26. Элемент обязателен, если значение элемента <Регион> не равно 99 |
| Городское поселение/сельское поселение/межселенная территория в составе муниципального района/внутригородской район городского округа | ГородСелПоселен | С | | Н | Типовой элемент <ВидНаимКодТип>. Состав элемента представлен в таблице 5.26 |
| Населенный пункт (город, деревня, село и прочее) | НаселенПункт | С | | Н | Типовой элемент <ВидНаимТип>. Состав элемента представлен в таблице 5.27 |
| Элемент планировочной структуры | ЭлПланСтруктур | С | | Н | Типовой элемент <ТипНаимТип>. Состав элемента представлен в таблице 5.28 |
| Элемент улично-дорожной сети | ЭлУлДорСети | С | | Н | Типовой элемент <ТипНаимТип>. Состав элемента представлен в таблице 5.28 |
| Земельный участок (номер) | ЗемелУчасток | П | T(1-50) | Н | |
| Здание/сооружение/объект незавершенного строительства | Здание | С | | НМ | Типовой элемент <НомерТип>. Состав элемента представлен в таблице 5.29 |
| Помещение в пределах здания, сооружения/машино-место | ПомещЗдания | С | | Н | Типовой элемент <НомерТип>. Состав элемента представлен в таблице 5.29 |
| Помещение в пределах квартиры | ПомещКвартиры | С | | Н | Типовой элемент <НомерТип>. Состав элемента представлен в таблице 5.29 |
Таблица 5.26
Сведения о виде (код) и наименовании адресного элемента (ВидНаимКодТип)
| Наименование элемента | Сокращенное наименование (код) элемента | Признак типа элемента | Формат элемента | Признак обязательности элемента | Дополнительная информация |
| Вид (код) элемента | ВидКод | А | T(=1) | ОК | Принимает значения: для элемента <МуниципРайон> 1 - муниципальный район | 2 - городской округ | 3 - внутригородская территория города федерального значения | 4 - муниципальный округ | 5 - федеральная территория для элемента <ГородСелПоселен> 1 - городское поселение | 2 - сельское поселение | 3 - межселенная территория в составе муниципального района | 4 - внутригородской район городского округа |
| Наименование элемента | Наим | А | T(1-255) | О | |
Таблица 5.27
Сведения о виде и наименовании адресного элемента (ВидНаимТип)
| Наименование элемента | Сокращенное наименование (код) элемента | Признак типа элемента | Формат элемента | Признак обязательности элемента | Дополнительная информация |
| Вид элемента | Вид | А | T(1-50) | О | |
| Наименование элемента | Наим | А | T(1-255) | О | |
Таблица 5.28
Сведения о типе и наименовании адресного элемента (ТипНаимТип)
| Наименование элемента | Сокращенное наименование (код) элемента | Признак типа элемента | Формат элемента | Признак обязательности элемента | Дополнительная информация |
| Тип элемента | Тип | А | T(1-50) | О | |
| Наименование элемента | Наим | А | T(1-255) | О | |
Таблица 5.29
Сведения о номере адресного элемента (НомерТип)
| Наименование элемента | Сокращенное наименование (код) элемента | Признак типа элемента | Формат элемента | Признак обязательности элемента | Дополнительная информация |
| Тип элемента | Тип | А | T(1-50) | О | |
| Номер элемента | Номер | А | T(1-255) | О | |
Таблица 5.30
Информация об адресе, в том числе об адресе за пределами территории Российской Федерации (АдрИнфТип)
| Наименование элемента | Сокращенное наименование (код) элемента | Признак типа элемента | Формат элемента | Признак обязательности элемента | Дополнительная информация |
| Код страны | КодСтр | А | T(=3) | ОК | Типовой элемент <ОКСМТип>. Принимает значение в соответствии с Общероссийским классификатором стран мира (ОКСМ) |
| Адрес | АдрТекст | А | T(1-1000) | О | |
Таблица 5.31
Контактные данные (КонтактТип)
| Наименование элемента | Сокращенное наименование (код) элемента | Признак типа элемента | Формат элемента | Признак обязательности элемента | Дополнительная информация |
| Номер контактного телефона/факс | Тлф | П | T(1-255) | ОМ | |
| Адрес электронной почты | ЭлПочта | П | T(1-255) | НМ | |
| Иные контактные данные | ИнКонт | П | T(1-255) | Н | |
Таблица 5.32
Сведения об опасном грузе (СвОпаснГрузТип)
| Наименование элемента | Сокращенное наименование (код) элемента | Признак типа элемента | Формат элемента | Признак обязательности элемента | Дополнительная информация |
| Номер ООН | НомООН | А | T(1-50) | О | Обязательно указывается значение в формате "UN XXXX", где: |
| "UN" - неизменяемое значение, |
| XXXX - идентификационный номер по списку опасных веществ по номерам ООН в соответствии с подпунктом 3.2.1 (таблица A) главы 3.2 части 3 приложения A Соглашения о международной дорожной перевозке опасных грузов (ДОПОГ) колонка 1 "N ООН" |
| Надлежащее отгрузочное наименование | НадОтгНаим | А | T(1-2000) | О | В качестве надлежащего отгрузочного наименования обязательно указывается наименование опасного груза, которое соответствует номеру ООН в соответствии с подпунктом 3.1.2 главы 3.1 части 3 приложения A Соглашения о международной дорожной перевозке опасных грузов (ДОПОГ) (Колонка 2 "Наименование и написание") |
| Техническое наименование | ТехНаим | А | T(1-2000) | Н | Указывается техническое наименование, определенное в соответствии с подпунктом 3.2.1 (таблица A) главы 3.2 части 3 приложения A (Колонка 2 "Наименование и написание") и пункта 3.1.2 главы 3.1 приложения A Соглашения о международной дорожной перевозке опасных грузов (ДОПОГ) |
| Описание | Описание | А | T(1-1000) | Н | Содержит описание, уточняющее сферу охвата соответствующей позиции, в тех случаях, когда классификация, условия перевозки и (или) химическая совместимость вещества могут варьироваться в соответствии с подпунктом 3.2.1 (таблица A) главы 3.2 части 3 приложения A (Колонка 2 "Наименование и описание") и пункта 3.1.2 главы 3.1 части 3 приложения A Соглашения о международной дорожной перевозке опасных грузов (ДОПОГ) |
| Класс | Клас | А | T(1-3) | О | Обязательно указывается значение класса опасности грузов в соответствии с подпунктом 3.2.1 (таблица A) главы 3.2 части 3 приложения A (Колонка 3a "Класс") и главы 2.2 части 2 приложения A Соглашения о международной дорожной перевозке опасных грузов (ДОПОГ) |
| Классификационный код | КласКод | А | T(1-50) | О | Обязательно указывается значение классификационного кода опасных грузов в соответствии с подпунктом 3.2.1 (таблица A) главы 3.2 части 3 приложения A (Колонка 3b "Классификационный код") и главы 2.2 части 2 приложения A Соглашения о международной дорожной перевозке опасных грузов (ДОПОГ), если значение классификационного кода в справочнике определено. В случае, если значение классификационного кода в справочнике отсутствует, должно быть указано значение "-" |
| Группа упаковки | ГрУп | А | T(1-50) | О | Обязательно указывается значение группы упаковки в соответствии с подпунктом 3.2.1 (таблица A) главы 3.2 части 3 приложения A (Колонка 4 "Группа упаковки") и подпункта 2.1.1.3 пункта 2.1.1 главы 2.1 части 2 приложения A Соглашения о международной дорожной перевозке опасных грузов (ДОПОГ), если значение группы в справочнике определено. В случае, если значение группы упаковки в справочнике отсутствует, должно быть указано значение "-" |
| Знак опасности | ЗнОп | А | T(1-50) | О | Обязательно указывается значение знака опасности в соответствии с подпунктом 3.2.1 (таблица A) главы 3.2 части 3 приложения A (Колонка 5 "Знак опасности") и подпункта 5.2.2 пункта 5.2.2 главы 5.2 части 5 приложения A Соглашения о международной дорожной перевозке опасных грузов (ДОПОГ) |
| Код ограничения проезда через туннели | КодОгрЧерТун | А | T(1-50) | О | Обязательно указывается значение кода ограничения проезда через туннели в соответствии с подпунктом 3.2.1 (таблица A) главы 3.2 части 3 приложения A (Колонка 15 "Трансп. Категория (Код ограничения проезда через туннели)") и главы 8.6 части 8 приложения B Соглашения о международной дорожной перевозке опасных грузов (ДОПОГ). В случае если значение в справочнике отсутствует, должно быть указано значение "-" |
| Название или символ каждого радионуклида | НазРадионук | А | T(1-1000) | Н | Дополнительные положения для класса 7. В соответствии с подпунктом 5.4.1.2.5.1 (a) подпункта 5.4.1.2 пункта 5.4.1 главы 5.4 части 5 приложения A Соглашения о международной дорожной перевозке опасных грузов (ДОПОГ) обязательно указывается название или символ каждого радионуклида или, в случае смесей радионуклидов, соответствующее общее описание или перечень радионуклидов, в отношении которых действуют наибольшие ограничения |
| Описание физической и химической формы | ОписФизХимФорм | А | T(1-1000) | Н | Дополнительные положения для класса 7. В соответствии с подпунктом 5.4.1.2.5.1 (b) подпункта 5.4.1.2 пункта 5.4.1 главы 5.4 части 5 приложения A Соглашения о международной дорожной перевозке опасных грузов (ДОПОГ) обязательно указывается описание физической и химической формы материала или запись о том, что данный материал представляет собой радиоактивный материал особого вида или радиоактивный материал с низкой способностью к рассеянию. Для химической формы допустимо общее химическое описание в отношении радиоактивных материалов с дополнительной опасностью (см. подпункт (c) специального положения 172 главы 3.3 части 3 приложения A Соглашения о международной дорожной перевозке опасных грузов (ДОПОГ)) |
| Максимальная активность радиоактивного содержимого во время перевозки, выраженная в беккерелях (Бк), или масса делящегося материала, выраженная в граммах (г) или соответствующих кратных грамму единицах | МаксАкт | А | T(1-1000) | Н | Дополнительные положения для класса 7. В соответствии с подпунктом 5.4.1.2.5.1 (c) подпункта 5.4.1.2 пункта 5.4.1 главы 5.4 части 5 приложения A Соглашения о международной дорожной перевозке опасных грузов (ДОПОГ) обязательно указывается максимальная активность радиоактивного содержимого во время перевозки, выраженная в беккерелях (Бк) с соответствующим обозначением приставки СИ (см. подпункт 1.2.2.1 пункта 1.2.2 главы 1.2 части 1 приложения A Соглашения о международной дорожной перевозке опасных грузов (ДОПОГ)). Для делящегося материала вместо активности может быть указана масса делящегося материала (или, в надлежащих случаях, масса каждого делящегося нуклида в смесях), выраженная в граммах (г) или соответствующих кратных грамму единицах |
| Категория упаковки, транспортного пакета или контейнера | КатУпак | А | T(1-50) | Н | Дополнительные положения для класса 7. В соответствии с подпунктом 5.4.1.2.5.1 (d) подпункта 5.4.1.2 пункта 5.4.1 главы 5.4 части 5 приложения A Соглашения о международной дорожной перевозке опасных грузов (ДОПОГ) обязательно указывается категория упаковки, транспортного пакета или контейнера, присвоенная согласно пункту 5.1.5.3.4 приложения A Соглашения о международной дорожной перевозке опасных грузов (ДОПОГ), то есть I-БЕЛАЯ, II-ЖЕЛТАЯ, III-ЖЕЛТАЯ |
| Транспортный индекс | ТрансИндекс | А | T(1-100) | Н | Дополнительные положения для класса 7. В соответствии с подпунктом 5.4.1.2.5.1 (e) подпункта 5.4.1.2 пункта 5.4.1 главы 5.4 части 5 приложения A и подпунктом 5.1.5.3.1 и 5.1.5.3.2 пункта 5.1.5.3 главы 5.1 части 5 приложения A Соглашения о международной дорожной перевозке опасных грузов (ДОПОГ) обязательно указывается транспортный индекс (TI), определенный согласно пунктам 5.1.5.3.1 и 5.1.5.3.2 приложения A Соглашения о международной дорожной перевозке опасных грузов (ДОПОГ) кроме категории I-БЕЛАЯ |
| Индекс безопасности по критичности для грузов, содержащих делящийся материал | ИндексБез | А | T(1-100) | Н | Дополнительные положения для класса 7. В соответствии с подпунктом 5.4.1.2.5.1 (f) подпункта 5.4.1.2 пункта 5.4.1 главы 5.4 части 5 приложения A Соглашения о международной дорожной перевозке опасных грузов (ДОПОГ) обязательно указывается индекс безопасности по критичности для грузов, содержащих делящийся материал |
| Опознавательный знак для каждого сертификата об утверждении компетентного органа, применимый для данного груза | ОпозЗнак | А | T(1-10000) | Н | Дополнительные положения для класса 7. В соответствии с подпунктом 5.4.1.2.5.1 (g) подпункта 5.4.1.2 пункта 5.4.1 главы 5.4 части 5 приложения A Соглашения о международной дорожной перевозке опасных грузов (ДОПОГ) обязательно указывается опознавательный знак для каждого сертификата об утверждении компетентного органа (радиоактивный материал особого вида, радиоактивный материал с низкой способностью к рассеянию, делящийся материал, подпадающий под освобождение по пункту 2.2.7.2.3.5 (f) подпункта 2.2.7.2 пункта 2.2.7 главы 2.2 части 2 приложения A Соглашения о международной дорожной перевозке опасных грузов (ДОПОГ), специальные условия, конструкция упаковки или перевозка), применимый для данного груза |
| Полная активность груза | ПолнАктГр | А | T(1-50) | Н | Дополнительные положения для класса 7. В соответствии с подпунктом 5.4.1.2.5.1 (j) подпункта 5.4.1.2 пункта 5.4.1 главы 5.4 части 5 приложения A Соглашения о международной дорожной перевозке опасных грузов (ДОПОГ) обязательно указывается полная активность груза в виде значения, кратного A2 (для материалов LSA-II и LSA-III, SCO-I, SCO-II, SCO-III). В случае радиоактивного материала, для которого значение A2 является неограниченным, должно быть указано значение "-" |
| Общая масса нетто взрывчатого содержимого в килограммах для каждого вещества или изделия, имеющего отдельный номер ООН | ОбМасНетВзрСод | А | T(1-50) | Н | Обязательно для заполнения для класса 1 |
| Общая масса нетто взрывчатого содержимого в килограммах для всех веществ и изделий, которых касается сопроводительная ведомость | ОбМасНетВзрСодВсех | А | T(1-50) | Н | Обязательно для заполнения для класса 1 |
| Процентный (по объему или массе) состав смеси | ПроцСмеси | А | T(1-50) | Н | Дополнительные положения для класса 2. Обязательно заполнять в случае перевозки смесей (см. пункт 2.2.2.1.1 приложения A Соглашения о международной дорожной перевозке опасных грузов (ДОПОГ)) в цистернах (съемных цистернах, встроенных цистернах, переносных цистернах, контейнерах-цистернах или элементах транспортных средств-батарей или МЭГК) в соответствии с подпунктом 5.4.1.2.2 (a) подпункта 5.4.1.2 пункта 5.4.1 главы 5.4 части 5 приложения A Соглашения о международной дорожной перевозке опасных грузов (ДОПОГ) |
| Дата истечения времени удержания | ДатИстВрУдер | А | T(=10) | Н | Типовой элемент <ДатаТип>. Дата в формате ДД.ММ.ГГГГ. Дополнительные положения для класса 2. В соответствии с подпунктом 5.4.1.2.2 (d) пункта 5.4.1 главы 5.4 части 5 приложения A Соглашения о международной дорожной перевозке опасных грузов (ДОПОГ), в остальных случаях для класса 2 должно быть указано значение "-" |
| Контрольная температура, в градусах Цельсия | КонтТемпер | А | T(1-10) | Н | Обязательно заполнять для самореактивных веществ и полимеризующихся веществ класса 4.1 и органических пероксидов класса 5.2, требующих регулирования температуры в ходе перевозки в соответствии с подпунктом 5.4.1.2.3.1 подпункта 5.4.1.2.3 пункта 5.4.1 главы 5.4 части 5 приложения A Соглашения о международной дорожной перевозке опасных грузов (ДОПОГ), в остальных случаях для класса 4.1 и класса 5.2 должно быть указано значение "-" |
| Аварийная температура, в градусах Цельсия | АварТемпер | А | T(1-10) | Н | Обязательно заполнять для самореактивных веществ и полимеризующихся веществ класса 4.1 и органических пероксидов класса 5.2, требующих регулирования температуры в ходе перевозки в соответствии с подпунктом 5.4.1.2.3.1 подпункта 5.4.1.2.3 пункта 5.4.1 главы 5.4 части 5 приложения A Соглашения о международной дорожной перевозке опасных грузов (ДОПОГ) в остальных случаях для класса 4.1 и класса 5.2 должно быть указано значение "-" |
Таблица 5.33
Объявленная стоимость (ценность) груза (ЦеннГрузТип)
| Наименование элемента | Сокращенное наименование (код) элемента | Признак типа элемента | Формат элемента | Признак обязательности элемента | Дополнительная информация |
| Стоимость (ценность) груза с налогом - всего | СтЦеннГр | А | N(19.2) | О | |
| Валюта стоимости (ценности): код | КодОКВ | А | T(=3) | ОК | Типовой элемент <ОКВТип>. Принимает значение в соответствии с Общероссийском классификатором валют (ОКВ) |
| Валюта стоимости (ценности): Наименование | НаимОКВ | А | T(1-100) | ОК | Принимает значение в соответствии с Общероссийским классификатором валют (ОКВ). Формируется согласно указанному коду валюты |
Таблица 5.34
Габариты груза (ГабарТип)
| Наименование элемента | Сокращенное наименование (код) элемента | Признак типа элемента | Формат элемента | Признак обязательности элемента | Дополнительная информация |
| Высота, в метрах | ВысЗнач | А | N(5.3) | О | |
| Длина, в метрах | ДлЗнач | А | N(5.3) | О | |
| Ширина, в метрах | ШирЗнач | А | N(5.3) | О | |
Таблица 5.35
Масса груза (МассаТип)
| Наименование элемента | Сокращенное наименование (код) элемента | Признак типа элемента | Формат элемента | Признак обязательности элемента | Дополнительная информация |
| Масса нетто груза в килограммах | МасНетЗнач | А | N(17.3) | Н | |
| Масса брутто груза в килограммах | МасБрутЗнач | А | N(17.3) | О | |
| Количество паллет | КолПалл | А | N(4) | Н | |
| Масса тары в килограммах | МасТар | А | N(17.3) | Н | Заполняется при перевозке наливных или насыпных грузов |
Таблица 5.36
Сведения о контейнерах (СвКонтейнТип)
| Наименование элемента | Сокращенное наименование (код) элемента | Признак типа элемента | Формат элемента | Признак обязательности элемента | Дополнительная информация |
| Порядковый номер контейнера | ПорНомКонтейн | А | N(2) | О | |
| Идентификационный номер контейнера | ИдКонтейн | А | T(1-255) | О | |
Таблица 5.37
Информационное поле (ИнфПолТип)
| Наименование элемента | Сокращенное наименование (код) элемента | Признак типа элемента | Формат элемента | Признак обязательности элемента | Дополнительная информация |
| Идентификатор файла информационного поля | ИдФайлИнфПол | А | T(=36) | Н | Указывается идентификатор файла, связанного со сведениями данного электронного файла обмена (GUID) |
| Текстовая информация | ТекстИнф | С | | НМ | Типовой элемент <ТекстИнфТип>. Состав элемента представлен в таблице 5.38 |
Таблица 5.38
Текстовая информация (ТекстИнфТип)
| Наименование элемента | Сокращенное наименование (код) элемента | Признак типа элемента | Формат элемента | Признак обязательности элемента | Дополнительная информация |
| Идентификатор | Идентиф | А | T(1-50) | О | |
| Значение | Значение | А | T(1-2000) | О | |
Таблица 5.39
Фамилия, имя, отчество физического лица (ФИОТип)
| Наименование элемента | Сокращенное наименование (код) элемента | Признак типа элемента | Формат элемента | Признак обязательности элемента | Дополнительная информация |
| Фамилия | Фамилия | А | T(1-60) | О | |
| Имя | Имя | А | T(1-60) | О | |
| Отчество | Отчество | А | T(1-60) | Н | |
III. ОПИСАНИЕ ФАЙЛА ОБМЕНА ИНФОРМАЦИИ ФРАХТОВЩИКА
6. Имя файла обмена должно иметь следующий вид:
R_T_A_O_GGGGMMDD_N, где:
R_T - префикс, принимающий значение ON_DOGFRASHCH;
A - идентификатор участника электронного документооборота - получателя файла обмена договора фрахтования, информация фрахтовщика. Значение элемента представляется в виде ИдОЭДОКодПол, где:
ИдОЭДО - идентификатор оператора электронного документооборота (оператор ЭДО), услугами которого пользуется получатель файла обмена - символьный трехзначный код, присваивается Федеральной налоговой службой. В значении идентификатора допускаются символы латинского алфавита A - Z, a - z, цифры 0 - 9, знаки "@", ".", "-". Значение идентификатора регистронезависимо. При направлении документа не через оператора ЭДО идентификатор оператора электронного документооборота принимает значение "000";
КодПол - код получателя файла обмена (фрахтователя или уполномоченного им лица) - уникальный код участника электронного документооборота, присваиваемый оператором ЭДО, длина кода получателя не более 43 символов. При направлении документа не через оператора ЭДО ИдПол - глобальный уникальный идентификатор (GUID)), однозначно идентифицирующий участника документооборота;
O - идентификатор участника электронного документооборота - отправителя файла обмена договора фрахтования, информации фрахтовщика. Значение элемента представляется в виде ИдОЭДОКодОтпр, где:
ИдОЭДО - идентификатор оператора ЭДО, услугами которого пользуется отправитель файла обмена - символьный трехзначный код, присваивается Федеральной налоговой службой. В значении идентификатора допускаются символы латинского алфавита A - Z, a - z, цифры 0 - 9, знаки "@", ".", "-". Значение идентификатора регистронезависимо. При направлении документа не через оператора ЭДО идентификатор оператора электронного документооборота принимает значение "000";
КодОтпр - код отправителя файла обмена (фрахтовщика или уполномоченного им лица) - уникальный код участника электронного документооборота, присваиваемый оператором ЭДО, длина кода отправителя не более 43 символов. При направлении документа не через оператора ЭДО ИдОтпр - глобальный уникальный идентификатор (GUID), однозначно идентифицирующий участника документооборота;
GGGG - год формирования передаваемого файла обмена, MM - месяц, DD - день;
N - 36 - символьный глобально уникальный идентификатор GUID (Globally Unique IDentifier).
Расширение имени файла обмена - xml. Расширение имени файла обмена может указываться строчными или прописными буквами.
Параметры первой строки файла обмена
Первая строка XML-файла должна иметь следующий вид:
<?xml version ="1.0" encoding ="windows-1251"?>
Имя файла, содержащего XML-схему файла обмена, должно иметь следующий вид:
ON_DOGFRASHCH_1_976_02_05_01_xx, где xx - номер версии схемы.
Расширение имени файла - xsd.
XML-схема файла обмена в электронной форме приводится отдельным файлом и размещается на официальном сайте Федеральной налоговой службы. Выпуск новой версии (новых версий) схемы возможен при условии ее непротиворечия требованиям данного документа (например, в части уточнения текста наименования отдельных элементов, дополнительной информации, увеличения количества знаков в формате элемента).
7. Логическая модель файла обмена представлена в виде диаграммы структуры файла обмена на рисунке 2 настоящего формата. Элементами логической модели файла обмена являются элементы и атрибуты XML-файла. Перечень структурных элементов логической модели файла обмена и сведения о них приведены в таблицах 7.1 - 7.19 настоящего формата.
Для каждого структурного элемента логической модели файла обмена приводятся следующие сведения:
наименование элемента. Приводится полное наименование элемента. В строке таблицы могут быть описаны несколько элементов, наименования которых разделены символом "|". Такая форма записи применяется при наличии в файле обмена только одного элемента из описанных в этой строке;
сокращенное наименование (код) элемента. Приводится сокращенное наименование элемента. Синтаксис сокращенного наименования должен удовлетворять спецификации XML;
признак типа элемента. Может принимать следующие значения: "С" - сложный элемент логической модели (содержит вложенные элементы), "П" - простой элемент логической модели, реализованный в виде элемента XML-файла, "А" - простой элемент логической модели, реализованный в виде атрибута элемента XML-файла. Простой элемент логической модели не содержит вложенные элементы;
формат элемента. Формат элемента представляется следующими условными обозначениями: T - символьная строка; N - числовое значение (целое или дробное).
Формат символьной строки указывается в виде T(n-k) или T(=k), где: n - минимальное количество знаков, k - максимальное количество знаков, символ "-" - разделитель, символ "=" означает фиксированное количество знаков в строке. В случае, если минимальное количество знаков равно 0, формат имеет вид T(0-k). В случае, если максимальное количество знаков не ограничено, формат имеет вид T(n-).
Формат числового значения указывается в виде N(m.k), где: m - максимальное количество знаков в числе, включая знак (для отрицательного числа), целую и дробную часть числа без разделяющей десятичной точки, k - максимальное число знаков дробной части числа. Если число знаков дробной части числа равно 0 (то есть число целое), то формат числового значения имеет вид N(m).
Для простых элементов, являющихся базовыми в XML, таких как элемент с типом "date", поле "Формат элемента" не заполняется. Для таких элементов в поле "Дополнительная информация" указывается тип базового элемента;
признак обязательности элемента определяет обязательность наличия элемента (совокупности наименования элемента и его значения) в файле обмена. Признак обязательности элемента может принимать следующие значения: "О" - наличие элемента в файле обмена обязательно; "Н" - наличие элемента в файле обмена необязательно, то есть элемент может отсутствовать. Если элемент принимает ограниченный перечень значений (по классификатору, кодовому словарю), то признак обязательности элемента дополняется символом "К". В случае, если количество реализаций элемента может быть более одной, то признак обязательности элемента дополняется символом "М".
К вышеперечисленным признакам обязательности элемента может добавляться значение "У" в случае описания в XML-схеме условий, предъявляемых к элементу в файле обмена, описанных в графе "Дополнительная информация";
дополнительная информация содержит, при необходимости, требования к элементу файла обмена, не указанные ранее. Для сложных элементов указывается ссылка на таблицу, в которой описывается состав данного элемента. Для элементов, принимающих ограниченный перечень значений из классификатора (кодового словаря), указывается соответствующее наименование классификатора (кодового словаря) или приводится перечень возможных значений. Для классификатора (кодового словаря) может указываться ссылка на его местонахождение. Для элементов, использующих пользовательский тип данных, указывается наименование типового элемента.

Рисунок 2. Диаграмма структуры файла обмена
Таблица 7.1
Файл обмена (Файл)
| Наименование элемента | Сокращенное наименование (код) элемента | Признак типа элемента | Формат элемента | Признак обязательности элемента | Дополнительная информация |
| Идентификатор файла | ИдФайл | А | T(1-255) | ОУ | Содержит (повторяет) имя сформированного файла (без расширения) |
| Версия программы, с помощью которой сформирован файл | ВерсПрог | А | T(1-40) | О | |
| Версия формата | ВерсФорм | А | T(1-5) | О | Принимает значение: 5.01 |
| Договор фрахтования, информация фрахтовщика | Документ | С | | О | Состав элемента представлен в таблице 7.2 |
Таблица 7.2
Договор фрахтования, информация фрахтовщика (Документ)
| Наименование элемента | Сокращенное наименование (код) элемента | Признак типа элемента | Формат элемента | Признак обязательности элемента | Дополнительная информация |
| Код документа по КНД | КНД | А | T(=7) | ОК | Типовой элемент <КНДТип>. Принимает значение: 1110374 |
| Дата формирования файла обмена информации фрахтовщика | ДатИнфФщ | А | T(=10) | О | Типовой элемент <ДатаТип>. Дата в формате ДД.ММ.ГГГГ |
| Время формирования файла обмена информации фрахтовщика | ВрИнфФщ | А | T(=8) | О | Типовой элемент <Время Тип>. Время в формате ЧЧ:ММ:СС |
| Наименование экономического субъекта, составляющего файл обмена информации фрахтовщика | НаимЭкСубСост | А | T(1-1000) | О | |
| Основание, по которому экономический субъект является составителем файла обмена информации фрахтовщика | ОснДовОргСост | С | | Н | Типовой элемент <РеквДокТип>. Состав элемента представлен в таблице 7.8. Заполняется обязательно, если составитель информации фрахтовщика не является фрахтовщиком |
| Идентификация файла обмена информации фрахтователя | ИдИнфФт | С | | О | Состав элемента представлен в таблице 7.3 |
| Содержание договора фрахтования, информация фрахтовщика | СодДФИнфФщ | С | | О | Состав элемента представлен в таблице 7.4 |
| Сведения о лице, подписавшем файл обмена информации фрахтовщика в электронной форме | ПодпДФИнфФщ | С | | О | Типовой элемент <ПодписантТип>. Состав элемента представлен в таблице 7.13 |
Таблица 7.3
Идентификация файла обмена информации фрахтователя (ИдИнфФт)
| Наименование элемента | Сокращенное наименование (код) элемента | Признак типа элемента | Формат элемента | Признак обязательности элемента | Дополнительная информация |
| Идентификатор файла обмена информации фрахтователя | ИдФайлИнфФт | А | T(1-255) | О | Содержит (повторяет) имя файла обмена информации фрахтователя без расширения |
| Дата формирования файла обмена информации фрахтователя | ДатФайлИнфФт | А | T(=10) | О | Типовой элемент <ДатаТип>. Дата в формате ДД.ММ.ГГГГ |
| Время формирования файла обмена информации фрахтователя | ВрФайлИнфФт | А | T(=8) | О | Типовой элемент <Время Тип>. Время в формате ЧЧ:ММ:СС. Указывается (повторяет) значение <ВрИнфФт>, указанное в файле обмена информации фрахтователя |
| Электронная подпись файла обмена информации фрахтователя | ЭП | А | T(1-) | О | Представляется в кодировке Base64 |
Таблица 7.4
Содержание договора фрахтования, информация фрахтовщика (СодДФИнфФщ)
| Наименование элемента | Сокращенное наименование (код) элемента | Признак типа элемента | Формат элемента | Признак обязательности элемента | Дополнительная информация |
| Уникальный идентификатор документа договора фрахтования | УИД_ДФ | А | T(1-36) | О | Выдается ГИС ЭПД |
| Иные условия | ИныеУслв | А | T(1-1000) | Н | |
| Сведения о транспортном средстве | СвТС | С | | НМ | Состав элемента представлен в таблице 7.5 |
| Информационное поле | ИнфПол | С | | НМ | Типовой элемент <ИнфПолТип>. Состав элемента представлен в таблице 7.17 |
Таблица 7.5
Сведения о транспортном средстве (СвТС)
| Наименование элемента | Сокращенное наименование (код) элемента | Признак типа элемента | Формат элемента | Признак обязательности элемента | Дополнительная информация |
| Регистрационный номер | РегНомер | А | T(1-9) | О | |
| Параметры транспортного средства | ПарТС | С | | О | Состав элемента представлен в таблице 7.6 |
| Сведения о водителе (водителях) | СвВодит | С | | ОМ | Состав элемента представлен в таблице 7.7 |
Таблица 7.6
Параметры транспортного средства (ПарТС)
| Наименование элемента | Сокращенное наименование (код) элемента | Признак типа элемента | Формат элемента | Признак обязательности элемента | Дополнительная информация |
| Марка | Марка | А | T(1-1000) | О | |
| Грузоподъемность, в тоннах | Грузопод | А | N(5.2) | О | |
| Вместимость, в кубических метрах | Вместим | А | N(5.2) | О | |
Таблица 7.7
Сведения о водителе (водителях) (СвВодит)
| Наименование элемента | Сокращенное наименование (код) элемента | Признак типа элемента | Формат элемента | Признак обязательности элемента | Дополнительная информация |
| Номер водительского удостоверения | НомВУ | А | T(1-20) | О | |
| Серия водительского удостоверения | СерВУ | А | T(1-20) | О | |
| Дата выдачи водительского удостоверения | ДатаВыдВУ | А | T(=10) | О | Типовой элемент <ДатаТип>. Дата в формате ДД.ММ.ГГГГ |
| Дата окончания водительского удостоверения | ДатаОконВУ | А | T(=10) | Н | Типовой элемент <ДатаТип>. Дата в формате ДД.ММ.ГГГГ |
| ИНН физического лица | ИННФЛ | А | T(=12) | Н | Типовой элемент <ИННФЛТип> |
| Данные о средствах связи водителя (водителей) | СредСвяз | С | | Н | Типовой элемент <КонтактТип>. Состав элемента представлен в таблице 7.16 |
| Фамилия, имя, отчество (при наличии) | ФИО | С | | О | Типовой элемент <ФИОТип>. Состав элемента представлен в таблице 7.19 |
| Сведения о путевом листе | ПутевойЛист | С | | О | Типовой элемент <ПутЛистТип>. Состав элемента представлен в таблице 7.12 |
Таблица 7.8
Реквизиты документа (РеквДокТип)
| Наименование элемента | Сокращенное наименование (код) элемента | Признак типа элемента | Формат элемента | Признак обязательности элемента | Дополнительная информация |
| Наименование документа | НаимДок | А | T(1-255) | НУ | Элемент обязателен при отсутствии <ИдДок> |
| Номер документа | НомерДок | А | T(1-255) | НУ | Элемент обязателен при отсутствии <ИдДок>. При отсутствии указывается "Без номера" |
| Дата документа | ДатаДок | А | T(=10) | НУ | Типовой элемент <ДатаТип>. Дата в формате ДД.ММ.ГГГГ. Элемент обязателен при отсутствии <ИдДок> |
| Идентификатор файла документа (в том числе регистрационный номер, если документ/сведения о таком документе содержатся в государственных информационных системах) | ИдДок | А | T(1-255) | НУ | Элемент обязателен при отсутствии <НаимДок>, <НомерДок>, <ДатаДок> |
| Дополнительные сведения | ДопСведДок | А | T(1-2000) | Н | |
| Идентифицирующие реквизиты сторон, составивших документ | ИдРекСост | С | | ОМ | Типовой элемент <ИдРекСостТип>. Состав элемента представлен в таблице 7.9. Заполняется в отношении каждого из участников события (сделки), оформленного документом с указанными в <НаимДок>, <НомерДок> и <ДатаДок> наименованием, порядковым номером и датой (или с указанным в <ИдДок> идентификатором) |
Таблица 7.9
Идентифицирующие реквизиты сторон, составивших документ (ИдРекСостТип)
| Наименование элемента | Сокращенное наименование (код) элемента | Признак типа элемента | Формат элемента | Признак обязательности элемента | Дополнительная информация |
| ИНН организации, состоящей на учете в налоговом органе | | ИННЮЛ | П | T(=10) | О | Типовой элемент <ИННЮЛТип> |
| ИНН физического лица, в том числе индивидуального предпринимателя | | ИННФЛ | П | T(=12) | О | Типовой элемент <ИННФЛТип> |
| Данные иностранной организации (иностранного гражданина), не состоящей(его) на учете в налоговых органах | | ДаннИно | С | | О | Типовой элемент <СвИнНеУчТип>. Состав элемента представлен в таблице 7.10 |
| Краткое наименование органа исполнительной власти (специализированной уполномоченной организации), выдавшего документ | НаимОИВ | П | T(1-255) | О | |
Таблица 7.10
Сведения об иностранной организации (иностранном гражданине), не состоящей(ем) на учете в налоговых органах (СвИнНеУчТип)
| Наименование элемента | Сокращенное наименование (код) элемента | Признак типа элемента | Формат элемента | Признак обязательности элемента | Дополнительная информация |
| Идентификация статуса | ИдСтат | А | T(1-25) | ОК | Принимает значение: ИО - иностранная организация | ИГ - иностранный гражданин |
| Страна | Стран | А | T(1-255) | НУ | Элемент обязателен для <ИдСтат>=ИО |
| Наименование иностранной организации полное/Фамилия, имя, отчество (при наличии) иностранного гражданина | Наим | А | T(1-1000) | НУ | Элемент обязателен для <ИдСтат>=ИГ |
| Идентификатор иностранной организации (иностранного гражданина) | Идентиф | А | T(1-255) | НУ | Элемент обязателен для <ИдСтат>=ИО и при отсутствии <Наим> и <ИныеСвед> |
| Иные сведения, идентифицирующие иностранную организацию (иностранного гражданина) | ИныеСвед | А | T(1-255) | НУ | Элемент обязателен для <ИдСтат>=ИО и при отсутствии <Идентиф> и <Наим> |
| Данные документа, удостоверяющего личность иностранного гражданина | УдЛичнИГ | С | | НУ | Типовой элемент <УдЛичнИГТип>. Состав элемента представлен в таблице 7.11. Элемент обязателен для <ИдСтат>=ИГ |
Таблица 7.11
Данные документа, удостоверяющего личность иностранного гражданина (УдЛичнИГТип)
| Наименование элемента | Сокращенное наименование (код) элемента | Признак типа элемента | Формат элемента | Признак обязательности элемента | Дополнительная информация |
| Вид документа | ВидДок | А | T(1-1000) | О | |
| Номер документа | НомДок | А | T(1-100) | О | |
| Дата выдачи документа | ДатаДок | А | T(=10) | О | Типовой элемент <ДатаТип>. Дата в формате ДД.ММ.ГГГГ |
Таблица 7.12
Сведения о путевом листе (путевых листах) (ПутЛистТип)
| Наименование элемента | Сокращенное наименование (код) элемента | Признак типа элемента | Формат элемента | Признак обязательности элемента | Дополнительная информация |
| Наименование путевого листа | НаимПЛ | А | T(1-1000) | О | |
| Номер путевого листа | НомерПЛ | А | T(1-36) | О | |
| Дата выписки путевого листа | ДатаВыпПЛ | А | T(=10) | Н | Типовой элемент <ДатаТип>. Дата в формате ДД.ММ.ГГГГ |
| Сведения о сроке действия | СвСрокПЛ | А | T(1-100) | О | |
Таблица 7.13
Сведения о лице, подписывающем информацию отправителя в электронной форме (ПодписантТип)
| Наименование элемента | Сокращенное наименование (код) элемента | Признак типа элемента | Формат элемента | Признак обязательности элемента | Дополнительная информация |
| Должность | Должн | А | T(1-255) | О | |
| Тип подписи | ТипПодпис | А | T(=1) | НК | Принимает значение: 1 - усиленная квалифицированная электронная подпись | 2 - простая электронная подпись | 3 - усиленная неквалифицированная электронная подпись. Значения "2" и "3" применяются, если иное не предусмотрено законодательством Российской Федерации |
| Способ подтверждения полномочий на подписание документа | СпосПодтПолном | А | T(=1) | ОК | Принимает значение: 1 - в соответствии с данными, содержащимися в электронной подписи | 2 - в соответствии с электронной доверенностью в машиночитаемой форме, представленной посредством ее включения в пакет электронных документов | 3 - в соответствии с электронной доверенностью в машиночитаемой форме, хранение которой осуществляется в информационной системе, при этом сведения о них указаны в электронном документе | 4 - в соответствии с электронной доверенностью в машиночитаемой форме, хранение которой осуществляется в информационной системе, при этом сведения о них передаются способом, отличным от указания в электронном документе | 5 - в соответствии с доверенностью в форме документа на бумажном носителе | 6 - любое иное |
| Дополнительные сведения | ДопСведПодп | А | T(1-255) | Н | Дополнительные сведения о подписанте |
| Фамилия, имя, отчество (при наличии) | ФИО | С | | О | Типовой элемент <ФИОТип>. Состав элемента представлен в таблице 7.19. Информация о фамилии, имени, отчестве (при наличии) должна соответствовать фамилии, имени, отчеству (при наличии) владельца сертификата ключа проверки электронной подписи лица, подписывающего файл обмена в электронной форме |
| Сведения о доверенности в машиночитаемом виде, используемой для подтверждения полномочий | СвДоверЭл | С | | НМУ | Состав элемента представлен в таблице 7.14. Элемент обязателен и формируется только при <СпосПодтПолном>=3 |
| Сведения о доверенности в бумажном виде, используемой для подтверждения полномочий | СвДоверБум | С | | НМУ | Состав элемента представлен в таблице 7.15. Элемент обязателен и формируется только при <СпосПодтПолном>=5 |
Таблица 7.14
Сведения о доверенности в машиночитаемом виде, используемой для подтверждения полномочий (СвДоверЭл)
| Наименование элемента | Сокращенное наименование (код) элемента | Признак типа элемента | Формат элемента | Признак обязательности элемента | Дополнительная информация |
| Номер доверенности | НомДовер | А | T(=36) | О | Уникальный идентификатор доверенности в виде 36-разрядного GUID из имени файла (единый регистрационный номер доверенности) |
| Дата совершения доверенности | ДатаДовер | А | T(=10) | О | Типовой элемент <ДатаТип>. Дата в формате ДД.ММ.ГГГГ |
| Внутренний регистрационный номер доверенности | ВнНомДовер | А | T(1-50) | Н | |
| Дата внутренней регистрации доверенности | ДатаВнРегДовер | А | T(=10) | Н | Типовой элемент <ДатаТип>. Дата в формате ДД.ММ.ГГГГ |
| Идентифицирующая информация об информационной системе, в которой осуществляется хранение доверенности, необходимая для запроса информации из такой информационной системы | ИдСистХран | А | T(1-500) | О | |
Таблица 7.15
Сведения о доверенности в бумажном виде, используемой для подтверждения полномочий (СвДоверБум)
| Наименование элемента | Сокращенное наименование (код) элемента | Признак типа элемента | Формат элемента | Признак обязательности элемента | Дополнительная информация |
| Дата совершения доверенности | ДатаДовер | А | T(=10) | О | Типовой элемент <ДатаТип>. Дата в формате ДД.ММ.ГГГГ |
| Внутренний регистрационный номер доверенности | ВнНомДовер | А | T(1-50) | О | При отсутствии номера принимает значение: без номера (б/н) |
| Сведения, идентифицирующие доверителя | СвИдДовер | А | T(1-1000) | Н | |
| Фамилия, имя, отчество (при наличии) лица, подписавшего доверенность | ФИО | С | | Н | Типовой элемент <ФИОТип>. Состав элемента представлен в таблице 7.19 |
Таблица 7.16
Контактные данные (КонтактТип)
| Наименование элемента | Сокращенное наименование (код) элемента | Признак типа элемента | Формат элемента | Признак обязательности элемента | Дополнительная информация |
| Номер контактного телефона/факс | Тлф | П | T(1-255) | ОМ | |
| Адрес электронной почты | ЭлПочта | П | T(1-255) | НМ | |
| Иные контактные данные | ИнКонт | П | T(1-255) | Н | |
Таблица 7.17
Информационное поле (ИнфПолТип)
| Наименование элемента | Сокращенное наименование (код) элемента | Признак типа элемента | Формат элемента | Признак обязательности элемента | Дополнительная информация |
| Идентификатор файла информационного поля | ИдФайлИнфПол | А | T(=36) | Н | Указывается идентификатор файла, связанного со сведениями данного электронного файла обмена (GUID) |
| Текстовая информация | ТекстИнф | С | | НМ | Типовой элемент <ТекстИнфТип>. Состав элемента представлен в таблице 7.18 |
Таблица 7.18
Текстовая информация (ТекстИнфТип)
| Наименование элемента | Сокращенное наименование (код) элемента | Признак типа элемента | Формат элемента | Признак обязательности элемента | Дополнительная информация |
| Идентификатор | Идентиф | А | T(1-50) | О | |
| Значение | Значение | А | T(1-2000) | О | |
Таблица 7.19
Фамилия, имя, отчество физического лица (ФИОТип)
| Наименование элемента | Сокращенное наименование (код) элемента | Признак типа элемента | Формат элемента | Признак обязательности элемента | Дополнительная информация |
| Фамилия | Фамилия | А | T(1-60) | О | |
| Имя | Имя | А | T(1-60) | О | |
| Отчество | Отчество | А | T(1-60) | Н | |