Постановление Правительства РФ от 25.03.2023 N 476

"О внесении изменений в Правила обмена электронными перевозочными документами и сведениями, содержащимися в них, между участниками информационного взаимодействия, направления таких документов и сведений в государственную информационную систему электронных перевозочных документов, а также представления иной информации, связанной с обработкой таких документов и сведений, из информационной системы электронных перевозочных документов в государственную информационную систему электронных перевозочных документов по запросу оператора государственной информационной системы электронных перевозочных документов"
Редакция от 25.03.2023 — Действует с 29.03.2023

ПРАВИТЕЛЬСТВО РОССИЙСКОЙ ФЕДЕРАЦИИ

ПОСТАНОВЛЕНИЕ
от 25 марта 2023 г. N 476

О ВНЕСЕНИИ ИЗМЕНЕНИЙ В ПРАВИЛА ОБМЕНА ЭЛЕКТРОННЫМИ ПЕРЕВОЗОЧНЫМИ ДОКУМЕНТАМИ И СВЕДЕНИЯМИ, СОДЕРЖАЩИМИСЯ В НИХ, МЕЖДУ УЧАСТНИКАМИ ИНФОРМАЦИОННОГО ВЗАИМОДЕЙСТВИЯ, НАПРАВЛЕНИЯ ТАКИХ ДОКУМЕНТОВ И СВЕДЕНИЙ В ГОСУДАРСТВЕННУЮ ИНФОРМАЦИОННУЮ СИСТЕМУ ЭЛЕКТРОННЫХ ПЕРЕВОЗОЧНЫХ ДОКУМЕНТОВ, А ТАКЖЕ ПРЕДСТАВЛЕНИЯ ИНОЙ ИНФОРМАЦИИ, СВЯЗАННОЙ С ОБРАБОТКОЙ ТАКИХ ДОКУМЕНТОВ И СВЕДЕНИЙ, ИЗ ИНФОРМАЦИОННОЙ СИСТЕМЫ ЭЛЕКТРОННЫХ ПЕРЕВОЗОЧНЫХ ДОКУМЕНТОВ В ГОСУДАРСТВЕННУЮ ИНФОРМАЦИОННУЮ СИСТЕМУ ЭЛЕКТРОННЫХ ПЕРЕВОЗОЧНЫХ ДОКУМЕНТОВ ПО ЗАПРОСУ ОПЕРАТОРА ГОСУДАРСТВЕННОЙ ИНФОРМАЦИОННОЙ СИСТЕМЫ ЭЛЕКТРОННЫХ ПЕРЕВОЗОЧНЫХ ДОКУМЕНТОВ

Правительство Российской Федерации постановляет:

1. Утвердить прилагаемые изменения, которые вносятся в Правила обмена электронными перевозочными документами и сведениями, содержащимися в них, между участниками информационного взаимодействия, направления таких документов и сведений в государственную информационную систему электронных перевозочных документов, а также представления иной информации, связанной с обработкой таких документов и сведений, из информационной системы электронных перевозочных документов в государственную информационную систему электронных перевозочных документов по запросу оператора государственной информационной системы электронных перевозочных документов, утвержденные постановлением Правительства Российской Федерации от 21 мая 2022 г. N 931 "Об утверждении Правил обмена электронными перевозочными документами и сведениями, содержащимися в них, между участниками информационного взаимодействия, направления таких документов и сведений в государственную информационную систему электронных перевозочных документов, а также представления иной информации, связанной с обработкой таких документов и сведений, из информационной системы электронных перевозочных документов в государственную информационную систему электронных перевозочных документов по запросу оператора государственной информационной системы электронных перевозочных документов" (Собрание законодательства Российской Федерации, 2022, N 22, ст. 3677).

2. Настоящее постановление вступает в силу со дня его официального опубликования.

Председатель Правительства
Российской Федерации
М. МИШУСТИН

УТВЕРЖДЕНЫ
постановлением Правительства
Российской Федерации
от 25 марта 2023 г. N 476

ИЗМЕНЕНИЯ, КОТОРЫЕ ВНОСЯТСЯ В ПРАВИЛА ОБМЕНА ЭЛЕКТРОННЫМИ ПЕРЕВОЗОЧНЫМИ ДОКУМЕНТАМИ И СВЕДЕНИЯМИ, СОДЕРЖАЩИМИСЯ В НИХ, МЕЖДУ УЧАСТНИКАМИ ИНФОРМАЦИОННОГО ВЗАИМОДЕЙСТВИЯ, НАПРАВЛЕНИЯ ТАКИХ ДОКУМЕНТОВ И СВЕДЕНИЙ В ГОСУДАРСТВЕННУЮ ИНФОРМАЦИОННУЮ СИСТЕМУ ЭЛЕКТРОННЫХ ПЕРЕВОЗОЧНЫХ ДОКУМЕНТОВ, А ТАКЖЕ ПРЕДСТАВЛЕНИЯ ИНОЙ ИНФОРМАЦИИ, СВЯЗАННОЙ С ОБРАБОТКОЙ ТАКИХ ДОКУМЕНТОВ И СВЕДЕНИЙ, ИЗ ИНФОРМАЦИОННОЙ СИСТЕМЫ ЭЛЕКТРОННЫХ ПЕРЕВОЗОЧНЫХ ДОКУМЕНТОВ В ГОСУДАРСТВЕННУЮ ИНФОРМАЦИОННУЮ СИСТЕМУ ЭЛЕКТРОННЫХ ПЕРЕВОЗОЧНЫХ ДОКУМЕНТОВ ПО ЗАПРОСУ ОПЕРАТОРА ГОСУДАРСТВЕННОЙ ИНФОРМАЦИОННОЙ СИСТЕМЫ ЭЛЕКТРОННЫХ ПЕРЕВОЗОЧНЫХ ДОКУМЕНТОВ

1. В пункте 1:

а) слова "(далее - информационная система)" исключить;

б) после слов "из информационной системы" дополнить словами "электронных перевозочных документов".

2. Пункт 2 изложить в следующей редакции:

"2. Понятия, используемые в настоящих Правилах, означают следующее:

"лицо, ответственное за выпуск на линию транспортного средства" - лицо, ответственное за техническое состояние и безопасную эксплуатацию транспортных средств, являющееся должностным лицом, назначаемым решением руководителя юридического лица или индивидуального предпринимателя, или сам индивидуальный предприниматель;

"лицо, уполномоченное на проставление в путевом листе показаний одометра" - уполномоченное лицо, назначаемое решением руководителя юридического лица или индивидуального предпринимателя, или сам индивидуальный предприниматель (если индивидуальный предприниматель совмещает обязанности водителя);

"оператор грузоотправителя" - оператор информационной системы электронных перевозочных документов, заключивший соглашение об электронном документообороте перевозочных документов с грузоотправителем;

"оператор грузополучателя" - оператор информационной системы электронных перевозочных документов, заключивший соглашение об электронном документообороте перевозочных документов с грузополучателем;

"оператор лица, осуществляющего погрузку груза в транспортное средство" - оператор информационной системы электронных перевозочных документов, заключивший соглашение об электронном документообороте перевозочных документов с лицом, осуществляющим погрузку груза в транспортное средство;

"оператор перевозчика" - оператор информационной системы электронных перевозочных документов, заключивший соглашение об электронном документообороте перевозочных документов с перевозчиком (собственником транспортного средства (владельцем, в том числе арендодателем транспортного средства в случае, если транспортное средство предоставлено во временное владение и пользование за плату по договору аренды транспортного средства с экипажем);

"оператор фрахтователя" - оператор информационной системы электронных перевозочных документов, заключивший соглашение об электронном документообороте перевозочных документов с фрахтователем;

"оператор фрахтовщика" - оператор информационной системы электронных перевозочных документов, заключивший соглашение об электронном документообороте перевозочных документов с фрахтовщиком;

"парные файлы обмена" - взаимосвязанные файлы обмена, отсутствие одного из которых не позволяет использовать другой файл обмена при оформлении электронного перевозочного документа;

"уникальный идентификатор документа" - уникальный код электронного перевозочного документа;

"усиленная неквалифицированная электронная подпись" - вид электронной подписи, сертификат ключа проверки которой создан и используется в инфраструктуре, обеспечивающей информационно-технологическое взаимодействие информационных систем, используемых для предоставления государственных и муниципальных услуг в электронной форме, в установленном Правительством Российской Федерации порядке и при условии организации взаимодействия физического лица с такой инфраструктурой с применением прошедших в установленном порядке процедуру оценки соответствия средств защиты информации;

"файл обмена" - XML-файл, входящий в состав электронного перевозочного документа и состоящий из отдельных сведений электронного перевозочного документа.

В настоящих Правилах понятия "участники информационного взаимодействия", "информационная система электронных перевозочных документов", "оператор информационной системы электронных перевозочных документов", "соглашение об электронном документообороте перевозочных документов", "электронные перевозочные документы", "грузоотправитель", "грузополучатель", "перевозчик", "фрахтователь", "фрахтовщик" и "контейнер" используются в значениях, определенных в Федеральном законе "Устав автомобильного транспорта и городского наземного электрического транспорта", понятие "водитель" используется в значении, определенном в Правилах перевозок грузов автомобильным транспортом, утвержденных постановлением Правительства Российской Федерации от 21 декабря 2020 г. N 2200 "Об утверждении Правил перевозок грузов автомобильным транспортом и о внесении изменений в пункт 2.1.1 Правил дорожного движения Российской Федерации", понятие "усиленная квалифицированная электронная подпись" используется в значении, определенном в Федеральном законе "Об электронной подписи".".

3. В пункте 3:

а) абзац первый после слов "через информационную систему" дополнить словами "электронных перевозочных документов";

б) в подпункте "а" слово "схеме" заменить словом "схемам";

в) дополнить подпунктами "г" - "е" следующего содержания:

"г) с Правилами направления электронных договоров фрахтования и сведений, содержащихся в них, в государственную информационную систему согласно приложению N 7 по схеме согласно приложению N 8;

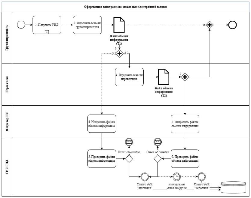
д) с Правилами направления электронных заказов или электронных заявок, а также сведений, содержащихся в них, в государственную информационную систему согласно приложению N 9 по схеме согласно приложению N 10;

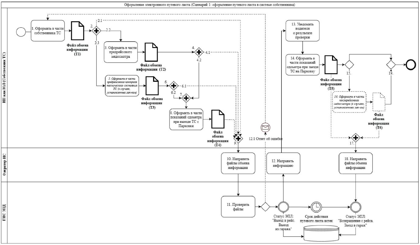
е) с Правилами направления электронных путевых листов и сведений, содержащихся в них, в государственную информационную систему согласно приложению N 11 по схемам согласно приложению N 12.".

4. Пункт 5 дополнить словами "электронных перевозочных документов".

5. Пункт 6 изложить в следующей редакции:

"6. Представление в государственную информационную систему информации, указанной в пункте 5 настоящих Правил, осуществляется с момента формирования файлов обмена по форматам, утвержденным Федеральной налоговой службой.".

6. Пункт 7 после слов "информационных систем" дополнить словами "электронных перевозочных документов".

7. Пункт 8 изложить в следующей редакции:

"8. Оператор информационной системы электронных перевозочных документов, заключивший соглашение с участником информационного взаимодействия, при получении от участника информационного взаимодействия файла обмена осуществляет:

а) проверку файла обмена на соответствие формату, утвержденному Федеральной налоговой службой;

б) проверку уникального идентификатора документа на его уникальность;

в) проверку уникального идентификатора документа на принадлежность пулу (массиву значений) уникальных идентификаторов документа, выданных участнику информационного взаимодействия по его запросу из пула (массива значений) уникальных идентификаторов документа, ранее полученных оператором информационной системы электронных перевозочных документов из государственной информационной системы;

г) проверку действительности усиленной квалифицированной электронной подписи или усиленной неквалифицированной электронной подписи.".

8. Дополнить пунктом 8.1 следующего содержания:

"8.1. В случае отрицательного результата одной из проверок, указанных в пункте 8 настоящих Правил, участнику информационного взаимодействия, составившему файл обмена, направляется ответ об ошибке с указанием кода (кодов) ошибки, после чего такой файл обмена должен быть сформирован заново.".

9. В пункте 9:

а) предложение первое после слов "Информационная система" дополнить словами "электронных перевозочных документов";

б) предложение второе после слов "информационной системы" дополнить словами "электронных перевозочных документов".

10. Пункт 11 дополнить словами "или усиленной неквалифицированной электронной подписи".

11. Пункт 12 после слов "операторами информационных систем" дополнить словами "электронных перевозочных документов", после слов "операторов информационных систем" дополнить словами "электронных перевозочных документов", после слов "из информационной системы" дополнить словами "электронных перевозочных документов".

12. В пункте 13 слова "или непосредственно в информационной системе" заменить словами "электронных перевозочных документов или непосредственно в информационной системе электронных перевозочных документов".

13. Пункт 15 изложить в следующей редакции:

"15. Государственная информационная система получает файл обмена и осуществляет:

а) проверку файла обмена на соответствие формату, утвержденному Федеральной налоговой службой;

б) проверку уникального идентификатора документа на его уникальность;

в) проверку уникального идентификатора документа на принадлежность пулу (массиву значений) уникальных идентификаторов документа, выданных оператору информационной системы электронных перевозочных документов по его запросу;

г) проверку действительности усиленной квалифицированной электронной подписи или усиленной неквалифицированной электронной подписи;

д) проверку соблюдения последовательности получения файлов обмена от участников информационного взаимодействия;

е) проверку идентификатора оператора информационной системы электронных перевозочных документов на соответствие идентификатору, содержащемуся в реестре операторов информационных систем электронных перевозочных документов.".

14. Дополнить пунктами 15.1 и 15.2 следующего содержания:

"15.1. В случае отрицательного результата проверок, указанных в пункте 15 настоящих Правил, государственная информационная система сохраняет полученные файлы обмена, не принимая их в дальнейшую обработку, и на основании запроса оператора информационной системы электронных перевозочных документов формирует ответ об ошибке с указанием кода (кодов) ошибки.

15.2. В случае положительного результата проверок, указанных в пункте 15 настоящих Правил, государственная информационная система:

а) переводит файл обмена в режим ожидания, если парный файл обмена и (или) предыдущий в последовательности файлов обмена файл обмена отсутствует в государственной информационной системе. Файлы обмена, хранящиеся в государственной информационной системе в режиме ожидания, не могут изменять статус электронного перевозочного документа;

б) принимает файл (файлы) обмена в дальнейшую обработку при наличии в государственной информационной системе парного файла обмена или в случае, если в отношении такого файла обмена не предусмотрено парного файла обмена. Файлы обмена, прошедшие проверку государственной информационной системой с положительным результатом и не находящиеся в режиме ожидания, могут изменять статус электронного перевозочного документа.".

15. Пункт 16 после слов "информационных систем" дополнить словами "электронных перевозочных документов".

16. Пункт 17 после слов "оператор информационной системы" дополнить словами "электронных перевозочных документов", после слов "из информационной системы" дополнить словами "электронных перевозочных документов".

17. Приложения N 1 - 4 к указанным Правилам изложить в следующей редакции:

"ПРИЛОЖЕНИЕ N 1
к Правилам обмена электронными
перевозочными документами и сведениями,
содержащимися в них, между участниками
информационного взаимодействия,
направления таких документов и сведений
в государственную информационную систему
электронных перевозочных документов,
а также представления иной информации,
связанной с обработкой таких документов
и сведений, из информационной системы
электронных перевозочных документов
в государственную информационную систему
электронных перевозочных документов
по запросу оператора государственной
информационной системы электронных
перевозочных документов (в редакции
постановления Правительства Российской
Федерации от 25 марта 2023 г. N 476)

ПРАВИЛА НАПРАВЛЕНИЯ ЭЛЕКТРОННЫХ ТРАНСПОРТНЫХ НАКЛАДНЫХ И СВЕДЕНИЙ, СОДЕРЖАЩИХСЯ В НИХ, В ГОСУДАРСТВЕННУЮ ИНФОРМАЦИОННУЮ СИСТЕМУ ЭЛЕКТРОННЫХ ПЕРЕВОЗОЧНЫХ ДОКУМЕНТОВ

1. Настоящие Правила определяют порядок направления электронных транспортных накладных и сведений, содержащихся в них, в государственную информационную систему электронных перевозочных документов (далее - государственная информационная система).

2. В настоящих Правилах понятия "участники информационного взаимодействия", "электронные перевозочные документы", "грузоотправитель", "грузополучатель" и "перевозчик" используются в значениях, определенных в Федеральном законе "Устав автомобильного транспорта и городского наземного электрического транспорта", понятие "водитель" используется в значении, определенном в Правилах перевозки грузов автомобильным транспортом, утвержденных постановлением Правительства Российской Федерации от 21 декабря 2020 г. N 2200 "Об утверждении Правил перевозок грузов автомобильным транспортом и о внесении изменений в пункт 2.1.1 Правил дорожного движения Российской Федерации", понятия "усиленная квалифицированная электронная подпись" и "простая электронная подпись" используются в значении, определенном в Федеральном законе "Об электронной подписи", понятия "уникальный идентификатор документа", "оператор грузоотправителя", "оператор грузополучателя", "оператор лица, осуществляющего погрузку груза в транспортное средство", "оператор перевозчика", "усиленная неквалифицированная электронная подпись" и "файл обмена" используются в значениях, определенных в Правилах обмена электронными перевозочными документами и сведениями, содержащимися в них, между участниками информационного взаимодействия, направления таких документов и сведений в государственную информационную систему электронных перевозочных документов, а также представления иной информации, связанной с обработкой таких документов и сведений, из информационной системы электронных перевозочных документов в государственную информационную систему электронных перевозочных документов по запросу оператора государственной информационной системы электронных перевозочных документов, утвержденных постановлением Правительства Российской Федерации от 21 мая 2022 г. N 931 "Об утверждении Правил обмена электронными перевозочными документами и сведениями, содержащимися в них, между участниками информационного взаимодействия, направления таких документов и сведений в государственную информационную систему электронных перевозочных документов, а также представления иной информации, связанной с обработкой таких документов и сведений, из информационной системы электронных перевозочных документов в государственную информационную систему электронных перевозочных документов по запросу оператора государственной информационной системы электронных перевозочных документов" (далее - Правила обмена электронными перевозочными документами).

3. Электронная транспортная накладная включает в себя:

а) файл обмена информации грузоотправителя, состоящей из сведений об участниках перевозки, о существенных условиях договора перевозки, поданном под погрузку транспортном средстве и его водителе (водителях), грузе и сопроводительных документах на него, а также о фактических обстоятельствах предъявления груза к перевозке и погрузки груза в транспортное средство. Такой файл обмена подписывается усиленной квалифицированной электронной подписью или усиленной неквалифицированной электронной подписью грузоотправителя (лица, уполномоченного на подписание электронной транспортной накладной от имени грузоотправителя, или лица, осуществляющего погрузку груза в транспортное средство);

б) файл обмена информации перевозчика о приеме груза к перевозке, состоящей из дополнительных к информации грузоотправителя сведений перевозчика в отношении принятия вверяемого груза и фактических обстоятельств погрузки груза в транспортное средство. Такой файл обмена подписывается усиленной квалифицированной электронной подписью или усиленной неквалифицированной электронной подписью перевозчика (лица, уполномоченного на подписание электронной транспортной накладной от имени перевозчика). После сверки водителем представленного груза, упаковки, тары со сведениями о них, указанными в файле обмена информации грузоотправителя, а также после внесения оговорок и замечаний перевозчика при приеме груза файл обмена информации перевозчика о приеме груза к перевозке может быть также подписан простой электронной подписью водителя или усиленной неквалифицированной электронной подписью водителя при условии последующего подписания такого файла обмена усиленной квалифицированной электронной подписью или усиленной неквалифицированной электронной подписью перевозчика;

в) файл обмена информации грузополучателя, состоящей из сведений грузополучателя о приеме груза от перевозчика, а также о фактических характеристиках принятого груза и обстоятельствах приемки. Такой файл обмена подписывается усиленной квалифицированной электронной подписью или усиленной неквалифицированной электронной подписью грузополучателя (лица, уполномоченного на подписание электронной транспортной накладной от имени грузополучателя);

г) файл обмена информации перевозчика о выдаче груза грузополучателю (лицу, управомоченному на получение груза), состоящей из дополнительных к информации грузополучателя сведений перевозчика в отношении выдачи вверенного ему грузоотправителем груза и фактических обстоятельств такой выдачи. Такой файл обмена подписывается усиленной квалифицированной электронной подписью или усиленной неквалифицированной электронной подписью перевозчика (лица, уполномоченного на подписание электронной транспортной накладной от имени перевозчика). После внесения оговорок и замечаний перевозчика при выдаче груза файл обмена информации перевозчика о выдаче груза грузополучателю (лицу, управомоченному на получение груза) может быть также подписан простой электронной подписью водителя или усиленной неквалифицированной электронной подписью водителя при условии последующего подписания такого файла обмена информацией усиленной квалифицированной электронной подписью или усиленной неквалифицированной электронной подписью перевозчика;

д) файл обмена информации об указании о переадресовке груза, состоящей из сведений об изменении конечного пункта доставки груза и (или) сведений о новом грузополучателе. Такой файл обмена подписывается усиленной квалифицированной электронной подписью или усиленной неквалифицированной электронной подписью грузоотправителя (лица, уполномоченного на подписание электронной транспортной накладной от имени грузоотправителя);

е) файл обмена информации о переадресовке, состоящей из сведений об отметках при переадресовке. Такой файл обмена подписывается усиленной квалифицированной электронной подписью или усиленной неквалифицированной электронной подписью перевозчика (лица, уполномоченного на подписание электронной транспортной накладной от имени перевозчика);

ж) файл обмена информации перевозчика о заменах водителя (водителей) и (или) транспортного средства, состоящей из сведений о транспортном средстве и (или) водителе (водителях) при перевозке груза. Такой файл обмена подписывается усиленной квалифицированной электронной подписью или усиленной неквалифицированной электронной подписью перевозчика (лица, уполномоченного на подписание электронной транспортной накладной от имени перевозчика);

з) файл обмена информации перевозчика об изменении финансового состояния перевозчика и грузоотправителя в результате выполнения перевозки, состоящей из сведений о выполнении перевозки, стоимости перевозки груза (об установленной плате) и порядке расчета платы за перевозку груза. Такой файл обмена подписывается усиленной квалифицированной электронной подписью или усиленной неквалифицированной электронной подписью перевозчика (лица, ответственного за оформление факта хозяйственной жизни со стороны перевозчика (уполномоченного им лица);

и) файл обмена информации грузоотправителя о подтверждении факта изменения финансового состояния перевозчика и грузоотправителя в результате выполнения перевозки, состоящей из сведений перевозчика об изменении финансового состояния перевозчика и грузоотправителя в результате выполнения перевозки. Такой файл обмена подписывается усиленной квалифицированной электронной подписью или усиленной неквалифицированной электронной подписью грузоотправителя (лица, ответственного за оформление факта хозяйственной жизни со стороны грузоотправителя (уполномоченного им лица).

4. Порядок направления электронных транспортных накладных и сведений, содержащихся в них, приведен на схемах согласно приложению N 2 к Правилам обмена электронными перевозочными документами.

5. При направлении файлов обмена, которые были сформированы в рамках выполнения перевозки, оператором информационной системы электронных перевозочных документов соблюдается следующая последовательность (очередность) их представления в государственную информационную систему:

а) файл обмена информации грузоотправителя представляется первым в государственную информационную систему;

б) к файлу обмена информации грузоотправителя представляется файл обмена информации перевозчика о приеме груза к перевозке (парный файл), в котором указывается идентификатор файла обмена информации грузоотправителя, изначально представленного в государственную информационную систему. Файл обмена информации перевозчика о приеме груза к перевозке направляется в государственную информационную систему после направления файла обмена информации грузоотправителя и до направления в государственную информационную систему либо файла обмена информации об указании о переадресовке груза, либо файла обмена информации о заменах водителя (водителей) и (или) транспортного средства, либо файла обмена информации грузополучателя;

в) при необходимости внесения исправлений в информацию грузоотправителя в файле обмена информации грузоотправителя на основании полученного из государственной информационной системы ответа об ошибке с указанием кода (кодов) ошибки или по инициативе участника (участников) информационного взаимодействия сначала формируется грузоотправителем (лицом, осуществившим погрузку груза в транспортное средство) новый (исправленный) файл обмена информации грузоотправителя, в котором указывается идентификатор файла обмена информации грузоотправителя, изначально представленного в государственную информационную систему, с указанием в том числе номера и даты исправления и ранее полученного в отношении этой перевозки уникального идентификатора документа, затем формируется новый (парный, парный исправленный) файл обмена информации перевозчика о приеме груза к перевозке. Файл обмена перевозчика о приеме груза к перевозке в этом случае формируется повторно и содержит идентификатор исправленного файла обмена информации грузоотправителя;

г) в случае отказа грузополучателя от приема груза в полном или частичном объеме файл обмена информации об указании о переадресовке груза (в котором указывается идентификатор файла обмена информации перевозчика о выдаче груза грузополучателю (лицу, управомоченному на получение груза), изначально представленного в государственную информационную систему) и файл обмена информации о переадресовке (парный файл) направляются в государственную информационную систему после файла обмена информации перевозчика о выдаче груза грузополучателю (лицу, управомоченному на получение груза);

д) в случае замены водителя (водителей) и (или) транспортного средства файл обмена информации перевозчика о заменах водителя (водителей) и (или) транспортного средства, в котором указывается идентификатор файла обмена информации перевозчика о приеме груза к перевозке, изначально представленного в государственную информационную систему, направляется в государственную информационную систему после направления файла обмена информации перевозчика о приеме груза к перевозке или файла обмена информации перевозчика о переадресовке и до направления в государственную информационную систему файла обмена информации грузополучателя;

е) при необходимости внесения исправлений в информацию об указании о переадресовке груза на основании полученного из государственной информационной системы ответа об ошибке с указанием кода (кодов) ошибки или по инициативе участника информационного взаимодействия формируется новый (исправленный) файл обмена информации об указании о переадресовке груза, в котором указывается идентификатор файла обмена информации перевозчика о выдаче груза грузополучателю (лицу, управомоченному на получение груза), изначально представленного в государственную информационную систему, с указанием в том числе номера и даты исправления и ранее полученного в отношении этой перевозки уникального идентификатора документа, затем формируется новый (парный, парный исправленный) файл обмена информации о переадресовке;

ж) при необходимости внесения исправлений в информацию о заменах водителя (водителей) и (или) транспортного средства на основании полученного из государственной информационной системы ответа об ошибке с указанием кода (кодов) ошибки или по инициативе перевозчика перевозчиком формируется новый (исправленный) файл обмена информации о заменах водителя (водителей) и (или) транспортного средства, в котором указывается идентификатор файла обмена информации перевозчика о приеме груза к перевозке, изначально представленного в государственную информационную систему, с указанием в том числе номера и даты исправления и ранее полученного в отношении этой перевозки уникального идентификатора документа;

з) направление в государственную информационную систему файла обмена информации грузополучателя, в котором указывается идентификатор файла обмена информации перевозчика о приеме груза к перевозке или файла обмена информации о переадресовке, изначально представленных в государственную информационную систему, выполняется после направления в государственную информационную систему файла обмена информации перевозчика о приеме груза к перевозке и до направления в государственную информационную систему файла обмена информации перевозчика о выдаче груза грузополучателю (лицу, управомоченному на получение груза);

и) к файлу обмена информации грузополучателя представляется файл обмена информации перевозчика о выдаче груза грузополучателю (лицу, управомоченному на получение груза) (парный файл). Файл обмена информации перевозчика о выдаче груза грузополучателю (лицу, управомоченному на получение груза) направляется в государственную информационную систему после направления файла обмена информации грузополучателя и до направления в государственную информационную систему файла обмена информации перевозчика об изменении финансового состояния перевозчика и грузоотправителя в результате выполнения перевозки или файла обмена информации об указании о переадресовке груза;

к) при необходимости внесения исправлений в информацию грузополучателя и (или) информацию перевозчика о выдаче груза грузополучателю (лицу, управомоченному на получение груза) на основании полученного из государственной информационной системы ответа об ошибке с указанием кода (кодов) ошибки или по инициативе участника (участников) информационного взаимодействия сначала формируется новый (исправленный) файл обмена информации грузополучателя, в котором указывается идентификатор файла обмена информации перевозчика о приеме груза к перевозке, изначально представленного в государственную информационную систему, с указанием в том числе номера и даты исправления и ранее полученного в отношении этой перевозки уникального идентификатора документа, затем формируется новый (парный, парный исправленный) файл обмена информации перевозчика о выдаче груза грузополучателю (лицу, управомоченному на получение груза);

л) в случае частичной приемки груза грузополучателем или его отказа от приемки груза, в том числе при возврате груза (непринятой части груза) грузоотправителю, направление файлов обмена в государственную информационную систему осуществляется в следующем порядке:

файл обмена информации грузополучателя, в котором указывается информация о частичной приемке груза или об отказе от приемки груза, а также идентификатор файла обмена информации перевозчика о приеме груза к перевозке, изначально представленного в государственную информационную систему, направляется в государственную информационную систему после файла обмена информации перевозчика о приеме груза к перевозке и до направления в государственную информационную систему файла обмена информации перевозчика о выдаче груза грузополучателю (лицу, управомоченному на получение груза);

к файлу обмена информации грузополучателя представляется файл обмена информации перевозчика о выдаче груза грузополучателю (лицу, управомоченному на получение груза) (парный файл). Файл обмена информации перевозчика о выдаче груза грузополучателю (лицу, управомоченному на получение груза) направляется в государственную информационную систему после направления файла обмена информации грузополучателя и до направления в государственную информационную систему файла обмена информации об указании о переадресовке груза;

файл обмена информации об указании о переадресовке груза, в котором указывается идентификатор файла обмена информации перевозчика о выдаче груза грузополучателю (лицу, управомоченному на получение груза), изначально представленного в государственную информационную систему, направляется в государственную информационную систему после файла обмена информации перевозчика о выдаче груза грузополучателю (лицу, управомоченному на получение груза) и до направления в государственную информационную систему файла обмена информации о переадресовке;

файл обмена информации о переадресовке направляется в государственную информационную систему после файла обмена информации об указании о переадресовке груза и до направления в государственную информационную систему файла обмена информации грузополучателя, указанного в файле обмена информации об указании о переадресовке груза;

файл обмена информации грузополучателя, указанного в файле обмена информации об указании о переадресовке груза, в котором указывается идентификатор файла обмена информации о переадресовке, изначально представленного в государственную информационную систему, направляется в государственную информационную систему после файла обмена информации о переадресовке или файла обмена информации перевозчика о заменах водителя (водителей) и (или) транспортного средства и до направления в государственную информационную систему файла обмена информации перевозчика о выдаче груза грузополучателю (лицу, управомоченному на получение груза), указанному в файле обмена информации об указании о переадресовке груза (парный файл);

м) направление в государственную информационную систему файла обмена информации перевозчика об изменении финансового состояния перевозчика и грузоотправителя в результате перевозки, в котором указывается идентификатор файла обмена информации перевозчика о выдаче груза грузополучателю (лицу, управомоченному на получение груза), изначально представленного в государственную информационную систему, выполняется после направления в государственную информационную систему файла обмена информации перевозчика о выдаче груза грузополучателю (лицу, управомоченному на получение груза) и до направления в государственную информационную систему файла обмена информации грузоотправителя о подтверждении факта изменения финансового состояния перевозчика и грузоотправителя в результате выполнения перевозки;

н) к файлу обмена информации перевозчика об изменении финансового состояния перевозчика и грузоотправителя в результате выполнения перевозки представляется файл обмена информации грузоотправителя о подтверждении факта изменения финансового состояния перевозчика и грузоотправителя в результате выполнения перевозки (парный файл). Файл обмена информации грузоотправителя о подтверждении факта изменения финансового состояния перевозчика и грузоотправителя в результате выполнения перевозки направляется в государственную информационную систему после направления файла обмена информации перевозчика об изменении финансового состояния перевозчика и грузоотправителя в результате выполнения перевозки;

о) при необходимости внесения по согласованию участников информационного взаимодействия исправлений в информацию перевозчика об изменении финансового состояния перевозчика и грузоотправителя в результате выполнения перевозки формируется новый (исправленный) файл обмена информации перевозчика об изменении финансового состояния перевозчика и грузоотправителя в результате выполнения перевозки, в котором указывается идентификатор файла обмена информации перевозчика о выдаче груза грузополучателю (лицу, управомоченному на получение груза), изначально представленного в государственную информационную систему, с указанием в том числе номера и даты исправления и ранее полученного в отношении этой перевозки уникального идентификатора документа, затем формируется новый (парный, парный исправленный) файл обмена информации грузоотправителя о подтверждении факта изменения финансового состояния перевозчика и грузоотправителя в результате выполнения перевозки.

6. Формирование и рассылка участникам информационного взаимодействия файла обмена информации грузоотправителя осуществляются в следующей последовательности:

а) грузоотправитель (лицо, осуществляющее погрузку груза в транспортное средство) формирует файл обмена информации грузоотправителя в информационной системе грузоотправителя (лица, осуществляющего погрузку груза в транспортное средство) или непосредственно в информационной системе электронных перевозочных документов оператора грузоотправителя (лица, осуществляющего погрузку груза в транспортное средство);

б) файл обмена информации грузоотправителя подписывается усиленной квалифицированной электронной подписью или усиленной неквалифицированной электронной подписью грузоотправителя (лица, уполномоченного на подписание электронной транспортной накладной от имени грузоотправителя, или лица, осуществляющего погрузку груза в транспортное средство);

в) грузоотправитель (лицо, уполномоченное на подписание электронной транспортной накладной от имени грузоотправителя, или лицо, осуществляющее погрузку груза в транспортное средство) направляет файл обмена информации грузоотправителя оператору грузоотправителя (лица, осуществляющего погрузку груза в транспортное средство);

г) оператор грузоотправителя (лица, осуществляющего погрузку груза в транспортное средство) при получении файла обмена информации грузоотправителя осуществляет проверки такого файла обмена, указанные в пункте 8 Правил обмена электронными перевозочными документами. В случае если файл обмена информации грузоотправителя содержит уникальный идентификатор документа, присвоенный грузоотправителем из пула (массива значений) уникальных идентификаторов документа, полученных от оператора грузоотправителя ранее, оператор грузоотправителя (лица, осуществляющего погрузку груза в транспортное средство) проверяет принадлежность уникального идентификатора документа выданному ранее пулу (массиву значений) и его повторное неиспользование. Последующие действия осуществляются только при положительном результате проверки;

д) оператор грузоотправителя (лица, осуществляющего погрузку груза в транспортное средство) направляет файл обмена информации грузоотправителя перевозчику через оператора перевозчика, а также в государственную информационную систему. В случае если в файле обмена информации грузоотправителя указаны иные получатели такого файла, оператор грузоотправителя (лица, осуществляющего погрузку груза в транспортное средство) направляет файл обмена информации грузоотправителя также операторам указанных получателей. После получения файла обмена информации перевозчика о приеме груза к перевозке файл обмена информации грузоотправителя направляется грузополучателю через оператора грузополучателя.

7. Получение ответа из государственной информационной системы в отношении файла обмена информации грузоотправителя осуществляется в следующей последовательности:

а) государственная информационная система получает файл обмена информации грузоотправителя и осуществляет проверки такого файла обмена, указанные в пункте 15 Правил обмена электронными перевозочными документами;

б) в случае положительного результата указанных в пункте 15 Правил обмена электронными перевозочными документами проверок такого файла обмена государственная информационная система присваивает уникальный идентификатор документа, если он ранее не был присвоен оператором грузоотправителя (лица, осуществляющего погрузку груза в транспортное средство) или грузоотправителем (лицом, осуществляющим погрузку груза в транспортное средство);

в) на основании запроса оператора грузоотправителя о статусе обработки файла обмена информации грузоотправителя государственная информационная система направляет оператору грузоотправителя ответ с указанием статуса обработки, уникальным идентификатором документа, если ранее такой уникальный идентификатор документа не был присвоен, или ответ об ошибке с указанием кода (кодов) ошибки.

8. Для получения пула (массива значений) уникальных идентификаторов документа из государственной информационной системы оператору грузоотправителя (лица, осуществляющего погрузку груза в транспортное средство) необходимо заранее выполнить запрос в государственную информационную систему на получение пула (массива значений) уникальных идентификаторов документа, закрепленных за оператором информационной системы электронных перевозочных документов.

В целях обеспечения непрерывности бизнес-процесса оператор информационной системы электронных перевозочных документов, заключивший соглашение об электронном документообороте перевозочных документов с участником информационного взаимодействия - грузоотправителем (лицом, осуществляющим погрузку груза в транспортное средство), по запросу такого участника информационного взаимодействия представляет ему пул (массив значений) уникальных идентификаторов документа из своего пула (массива значений) уникальных идентификаторов документа, полученного из государственной информационной системы.

9. При получении файла обмена информации грузоотправителя перевозчик в случае своего несогласия со сведениями, содержащимися в таком файле обмена, в том числе в случае необходимости их уточнений, формирует XML-файл в формате, установленном Федеральной налоговой службой (далее - уведомление об уточнении). Уведомление об уточнении подписывается усиленной квалифицированной электронной подписью или усиленной неквалифицированной электронной подписью перевозчика и направляется грузоотправителю (лицу, осуществляющему погрузку груза в транспортное средство) через операторов перевозчика и грузоотправителя (лица, осуществляющего погрузку груза в транспортное средство) соответственно.

В случае направления грузоотправителю (лицу, осуществляющему погрузку груза в транспортное средство) уведомления об уточнении в отношении информации грузоотправителя последовательность обработки файла обмена информации грузоотправителя считается завершенной (отправление уведомления об уточнении в отношении информации грузоотправителя в государственную информационную систему не производится).

При получении грузоотправителем (лицом, осуществляющим погрузку груза в транспортное средство) от перевозчика уведомления об уточнении в отношении информации грузоотправителя или в случае выявления ошибки при формировании файла обмена информации грузоотправителя (при условии отсутствия парного файла обмена информации перевозчика о приеме груза к перевозке) грузоотправителю (лицу, осуществляющему погрузку груза в транспортное средство) необходимо сформировать новый файл обмена информации грузоотправителя, подлежащий новой идентификации, с повторением процедур, указанных в пункте 6 настоящих Правил.

10. Если уникальный идентификатор документа не был присвоен грузоотправителем (лицом, осуществляющим погрузку груза в транспортное средство) на этапе формирования файла обмена информации грузоотправителя, выполняется направление уникального идентификатора документа для электронной транспортной накладной в следующей последовательности:

а) оператор грузоотправителя (лица, осуществляющего погрузку груза в транспортное средство) формирует ответ (XML-файл) с уникальным идентификатором документа (уникальным идентификатором документа, присвоенным ранее оператором грузоотправителя (лица, осуществляющего погрузку груза в транспортное средство), или уникальным идентификатором документа, присвоенным государственной информационной системой для электронной транспортной накладной);

б) оператор грузоотправителя (лица, осуществляющего погрузку груза в транспортное средство) направляет ответ с уникальным идентификатором документа перевозчику через оператора перевозчика.

11. Формирование и рассылка участникам информационного взаимодействия файла обмена информации перевозчика о приеме груза к перевозке осуществляются в следующей последовательности:

а) перевозчик после получения файла обмена информации грузоотправителя формирует файл обмена информации перевозчика о приеме груза к перевозке в информационной системе перевозчика или непосредственно в информационной системе электронных перевозочных документов оператора перевозчика, используя уникальный идентификатор документа, ранее присвоенный грузоотправителем. Такой файл обмена содержит в том числе сведения о файле обмена информации грузоотправителя и уникальный идентификатор документа;

б) файл обмена информации перевозчика о приеме груза к перевозке подписывается усиленной квалифицированной электронной подписью или усиленной неквалифицированной электронной подписью перевозчика (лица, уполномоченного на подписание электронной транспортной накладной от имени перевозчика). После сверки водителем представленного груза, упаковки, тары со сведениями о них, указанными в файле обмена информации грузоотправителя, а также после внесения оговорок и замечаний перевозчика при приеме груза файл обмена информации перевозчика о приеме груза к перевозке может быть также подписан простой электронной подписью водителя или усиленной неквалифицированной электронной подписью водителя при условии последующего подписания такого файла обмена усиленной квалифицированной электронной подписью или усиленной неквалифицированной электронной подписью перевозчика;

в) перевозчик направляет файл обмена информации перевозчика о приеме груза к перевозке оператору перевозчика;

г) оператор перевозчика при получении от перевозчика файла обмена информации перевозчика о приеме груза к перевозке осуществляет проверки такого файла обмена, указанные в пункте 8 Правил обмена электронными перевозочными документами. Последующие действия осуществляются только при положительном результате проверки;

д) оператор перевозчика направляет грузоотправителю (лицу, осуществляющему погрузку груза в транспортное средство) и грузополучателю через операторов грузоотправителя (лица, осуществляющего погрузку груза в транспортное средство) и грузополучателя файл обмена информации перевозчика о приеме груза к перевозке, а также направляет такой файл обмена в государственную информационную систему. В файле обмена информации перевозчика о приеме груза к перевозке должны быть указаны иные получатели такого файла обмена, указанные в файле обмена информации грузоотправителя. Оператор перевозчика направляет файл обмена информации перевозчика о приеме груза к перевозке также операторам указанных получателей. В файле обмена информации перевозчика о приеме груза к перевозке не допускается указывать иных получателей, не указанных в файле обмена информации грузоотправителя;

е) государственная информационная система получает файл обмена информации перевозчика о приеме груза к перевозке и осуществляет проверки такого файла обмена, указанные в пункте 15 Правил обмена электронными перевозочными документами.

12. При необходимости внесения исправлений в информацию грузоотправителя и (или) информацию перевозчика о приеме груза к перевозке (в случаях, предусмотренных пунктом 81 Правил обмена электронными перевозочными документами) передача новых (исправленных) файлов обмена информации грузоотправителя и информации перевозчика о приеме груза к перевозке осуществляется между участниками информационного взаимодействия в порядке, аналогичном порядку, указанному в пунктах 6, 9 и 11 настоящих Правил, с учетом последовательности, указанной в подпункте "в" пункта 5 настоящих Правил.

13. Формирование и рассылка участникам информационного взаимодействия файла обмена информации об указании о переадресовке груза осуществляются в следующей последовательности:

а) формирование файла обмена информации об указании о переадресовке груза является опциональным и инициируется грузоотправителем (формируется грузоотправителем при необходимости в информационной системе грузоотправителя или непосредственно в информационной системе электронных перевозочных документов оператора грузоотправителя). Файл обмена информации об указании о переадресовке груза содержит в том числе уникальный идентификатор документа, ранее присвоенный грузоотправителем;

б) файл обмена информации об указании о переадресовке груза подписывается усиленной квалифицированной электронной подписью или усиленной неквалифицированной электронной подписью грузоотправителя (лица, уполномоченного на подписание электронной транспортной накладной от имени грузоотправителя);

в) грузоотправитель направляет файл обмена об указании о переадресовке груза оператору грузоотправителя;

г) оператор грузоотправителя при получении от грузоотправителя файла обмена информации об указании о переадресовке груза осуществляет проверки такого файла обмена, указанные в пункте 8 Правил обмена электронными перевозочными документами. Последующие действия осуществляются только при положительном результате проверки;

д) оператор грузоотправителя направляет перевозчику через оператора перевозчика файл обмена информации об указании о переадресовке груза, а также направляет такой файл обмена в государственную информационную систему;

е) государственная информационная система получает файл обмена информации об указании о переадресовке груза и осуществляет проверки такого файла обмена, указанные в пункте 15 Правил обмена электронными перевозочными документами;

ж) в случае если в файле обмена информации об указании о переадресовке указаны иные получатели такого файла обмена информации, оператор грузоотправителя направляет такой файл обмена информации операторам указанных получателей.

14. При получении файла обмена информации об указании о переадресовке груза перевозчик в случае своего несогласия со сведениями, содержащимися в таком файле обмена, в том числе в случае необходимости их уточнений, формирует уведомление об уточнении. Уведомление об уточнении подписывается усиленной квалифицированной электронной подписью или усиленной неквалифицированной электронной подписью перевозчика и направляется грузоотправителю через операторов перевозчика и грузоотправителя соответственно.

В случае направления грузоотправителю уведомления об уточнении в отношении информации об указании о переадресовке последовательность обработки файла обмена информации об указании о переадресовке считается завершенной (отправление уведомления об уточнении в отношении информации грузоотправителя в государственную информационную систему не производится).

При получении грузоотправителем от перевозчика уведомления об уточнении в отношении информации об указании о переадресовке грузоотправителю необходимо сформировать новый файл обмена информации об указании о переадресовке с повторением процедур, указанных в пункте 13 настоящих Правил.

15. Формирование и рассылка участникам информационного взаимодействия файла обмена информации о переадресовке осуществляются в следующей последовательности:

а) перевозчик при получении от грузоотправителя файла обмена информации об указании о переадресовке груза на основании информации, содержащейся в таком файле обмена, формирует файл обмена информации о переадресовке в информационной системе перевозчика или непосредственно в информационной системе электронных перевозочных документов оператора перевозчика. Файл обмена информации о переадресовке содержит в том числе уникальный идентификатор документа, ранее присвоенный грузоотправителем. В случае если согласно сведениям файла обмена информации об указании о переадресовке груза происходит изменение грузополучателя, в файл обмена информации о переадресовке в качестве идентификатора иного получателя файла обмена информации о переадресовке перевозчиком вносится идентификатор грузополучателя, указанного в файле обмена информации об указании о переадресовке груза, и далее такой файл обмена вместе с файлом обмена информации об указании о переадресовке груза и файлами обмена информации о смене водителя и (или) транспортного средства (при наличии) направляется грузополучателю, указанному в файле обмена информации об указании о переадресовке груза;

б) файл обмена информации о переадресовке подписывается усиленной квалифицированной электронной подписью или усиленной неквалифицированной электронной подписью перевозчика (лица, уполномоченного на подписание электронной транспортной накладной от имени перевозчика);

в) перевозчик направляет файл обмена информации о переадресовке оператору перевозчика и, если требуется, уведомляет водителя в электронной форме или иным способом связи по решению перевозчика;

г) оператор перевозчика при получении от перевозчика файла обмена информации о переадресовке осуществляет проверки такого файла обмена, указанные в пункте 8 Правил обмена электронными перевозочными документами. Последующие действия осуществляются только при положительном результате проверки;

д) оператор перевозчика направляет грузоотправителю через оператора грузоотправителя файл обмена информации о переадресовке, а также направляет такой файл обмена в государственную информационную систему;

е) государственная информационная система получает файл обмена информации о переадресовке и осуществляет проверки такого файла обмена, указанные в пункте 15 Правил обмена электронными перевозочными документами;

ж) оператор перевозчика направляет файл обмена информации о переадресовке иным получателям файла обмена информации о переадресовке вместе с имеющими тот же идентификатор государственной информационной системы файлами обмена информации грузоотправителя и информации перевозчика о приеме груза к перевозке и информации об указании о переадресовке груза.

16. При необходимости внесения исправлений (в случаях, предусмотренных пунктом 8.1 Правил обмена электронными перевозочными документами) в информацию об указании о переадресовке груза или о переадресовке, а также в случае направления перевозчиком в адрес грузоотправителя уведомления о невозможности доставки груза или уведомления о возврате груза требуется осуществить действия, предусмотренные подпунктами "в" - "ж" пункта 13 и подпунктами "в" - "ж" пункта 15 настоящих Правил.

17. Формирование и рассылка участникам информационного взаимодействия файла обмена информации о заменах водителя (водителей) и (или) транспортного средства осуществляются в следующей последовательности:

а) формирование такого файла обмена является опциональным (формируется при необходимости);

б) перевозчик формирует файл обмена информации о заменах водителя (водителей) и (или) транспортного средства в информационной системе перевозчика или непосредственно в информационной системе электронных перевозочных документов оператора перевозчика. Файл обмена информации о заменах водителя (водителей) и (или) транспортного средства содержит в том числе уникальный идентификатор документа, ранее присвоенный грузоотправителем;

в) файл обмена информации о заменах водителя (водителей) и (или) транспортного средства подписывается усиленной квалифицированной электронной подписью или усиленной неквалифицированной электронной подписью перевозчика (лица, уполномоченного на подписание электронной транспортной накладной от имени перевозчика);

г) перевозчик направляет файл обмена информации о заменах водителя (водителей) и (или) транспортного средства оператору перевозчика;

д) оператор перевозчика при получении от перевозчика файла обмена информации о заменах водителя (водителей) и (или) транспортного средства осуществляет проверки такого файла обмена, указанные в пункте 8 Правил обмена электронными перевозочными документами. Последующие действия осуществляются только при положительном результате проверки;

е) оператор перевозчика направляет грузоотправителю и грузополучателю (грузополучателю, указанному в файле обмена информации об указании о переадресовке груза (при наличии) через оператора грузоотправителя и грузополучателя файл обмена информации о заменах водителя (водителей) и (или) транспортного средства, а также направляет такой файл обмена в государственную информационную систему. В файле обмена информации о заменах водителя (водителей) и (или) транспортного средства должны быть указаны иные получатели такого файла обмена, указанные в файле обмена информации грузоотправителя. Оператор перевозчика направляет файл обмена информации о заменах водителя (водителей) и (или) транспортного средства также операторам указанных получателей. В файле обмена информации о заменах водителя (водителей) и (или) транспортного средства не допускается указывать иных получателей, не указанных в файле обмена информации грузоотправителя;

ж) государственная информационная система получает файл обмена информации о заменах водителя (водителей) и (или) транспортного средства и осуществляет проверки такого файла обмена, указанные в пункте 15 Правил обмена электронными перевозочными документами.

18. При возникновении необходимости внесения исправлений в информацию о заменах водителя (водителей) и (или) транспортного средства перевозчику необходимо повторить все действия, указанные в пункте 17 настоящих Правил.

19. Формирование и рассылка участникам информационного взаимодействия файла обмена информации грузополучателя осуществляются в следующей последовательности:

а) грузополучатель по факту приемки груза и с учетом имеющейся у него информации, содержащейся в файлах обмена информации грузоотправителя и файлах обмена информации перевозчика о приеме груза к перевозке, а также файлах обмена информации об указании о переадресовке груза и файлах обмена информации о переадресовке, формирует файл обмена информации грузополучателя в информационной системе грузополучателя или непосредственно в информационной системе электронных перевозочных документов оператора грузополучателя. Файл обмена информации грузополучателя содержит в том числе уникальный идентификатор документа, ранее присвоенный грузоотправителем (лицом, осуществляющим погрузку груза в транспортное средство), а также отметку о полной (частичной) приемке груза или об отказе в приемке груза;

б) файл обмена информации грузополучателя подписывается усиленной квалифицированной электронной подписью или усиленной неквалифицированной электронной подписью грузополучателя (лица, уполномоченного на подписание электронной транспортной накладной от имени грузополучателя);

в) грузополучатель направляет файл обмена информации грузополучателя оператору грузополучателя;

г) оператор грузополучателя при получении от грузополучателя файла информации грузополучателя осуществляет проверки такого файла обмена, указанные в пункте 8 Правил обмена электронными перевозочными документами. Последующие действия осуществляются только при положительном результате проверки;

д) оператор грузополучателя направляет перевозчику и грузоотправителю через операторов перевозчика и грузоотправителя файл обмена информации грузополучателя, а также направляет такой файл обмена в государственную информационную систему. Если в файле обмена информации грузополучателя указаны иные получатели такого файла обмена, указанные в файле обмена информации грузоотправителя, оператор грузополучателя направляет файл обмена информации грузополучателя также операторам указанных получателей. В файле обмена информации грузополучателя не допускается указывать иных получателей, не указанных в файле обмена информации грузоотправителя;

е) государственная информационная система получает файл обмена информации грузополучателя и осуществляет проверки такого файла обмена, указанные в пункте 15 Правил обмена электронными перевозочными документами.

20. Формирование и рассылка участникам информационного взаимодействия файла обмена информации перевозчика о выдаче груза грузополучателю (лицу, управомоченному на получение груза) осуществляются в следующей последовательности:

а) перевозчик после получения файла обмена информации грузополучателя формирует файл обмена информации перевозчика о выдаче груза грузополучателю (лицу, управомоченному на получение груза) в информационной системе перевозчика или непосредственно в информационной системе электронных перевозочных документов оператора перевозчика. Файл обмена информации перевозчика о выдаче груза грузополучателю (лицу, управомоченному на получение груза) содержит в том числе уникальный идентификатор документа, ранее присвоенный грузоотправителем;

б) файл обмена информации перевозчика о выдаче груза грузополучателю (лицу, управомоченному на получение груза) подписывается усиленной квалифицированной электронной подписью или усиленной неквалифицированной электронной подписью перевозчика (лица, уполномоченного на подписание электронной транспортной накладной от имени перевозчика). После внесения оговорок и замечаний перевозчика при выдаче груза файл обмена информации перевозчика о выдаче груза грузополучателю (лицу, управомоченному на получение груза) может быть также подписан простой электронной подписью водителя или усиленной неквалифицированной электронной подписью водителя при условии последующего подписания такого файла обмена усиленной квалифицированной электронной подписью или усиленной неквалифицированной электронной подписью перевозчика;

в) перевозчик направляет файл обмена информации перевозчика о выдаче груза грузополучателю (лицу, управомоченному на получение груза) оператору перевозчика;

г) оператор перевозчика при получении от перевозчика файла обмена информации перевозчика о выдаче груза грузополучателю (лицу, управомоченному на получение груза) осуществляет проверки такого файла обмена, указанные в пункте 8 Правил обмена электронными перевозочными документами. Последующие действия осуществляются только при положительном результате проверки;

д) оператор перевозчика направляет грузоотправителю и грузополучателю через оператора грузоотправителя и грузополучателя файл обмена информации перевозчика о выдаче груза грузополучателю (лицу, управомоченному на получение груза), а также направляет такой файл обмена в государственную информационную систему. Если в файле обмена информации перевозчика о выдаче груза грузополучателю (лицу, управомоченному на получение груза) указаны иные получатели такого файла обмена, указанные в файле обмена информации грузоотправителя, оператор перевозчика направляет файл обмена информации перевозчика о выдаче груза грузополучателю (лицу, управомоченному на получение груза) также операторам указанных получателей. В файле обмена информации перевозчика о выдаче груза грузополучателю (лицу, управомоченному на получение груза) не допускается указывать иных получателей, не указанных в файле обмена информации грузоотправителя;

е) государственная информационная система получает файл обмена информации перевозчика о выдаче груза грузополучателю (лицу, управомоченному на получение груза) и осуществляет проверки такого файла обмена, указанные в пункте 15 Правил обмена электронными перевозочными документами.

21. При необходимости внесения исправлений в информацию грузополучателя и (или) информацию перевозчика о выдаче груза грузополучателю (лицу, управомоченному на получение груза) грузополучатель и перевозчик должны повторить все действия, предусмотренные пунктами 19 и 20 настоящих Правил соответственно. Сначала грузополучателем формируется новый (исправленный) файл обмена информации грузополучателя, в котором указывается идентификатор файла обмена информации грузополучателя, изначально представленного в государственную информационную систему, с указанием в том числе номера и даты исправления и ранее полученного в отношении этой перевозки уникального идентификатора документа, затем формируется новый (парный, парный исправленный) файл обмена информации перевозчика о выдаче груза грузополучателю (лицу, управомоченному на получение груза). Файл обмена перевозчика о выдаче груза грузополучателю (лицу, управомоченному на получение груза) в этом случае формируется повторно и содержит идентификатор исправленного файла обмена информации грузополучателя.

22. В случае неполной приемки груза или отказа от приемки груза грузополучателем (лицом, управомоченным на получение груза) после получения грузоотправителем файла обмена информации перевозчика о выдаче груза грузополучателю (лицу, управомоченному на получение груза) грузоотправитель формирует файл обмена информации об указании о переадресовке груза, содержащий указание о переадресовке непринятого грузополучателем груза (части груза), в информационной системе грузоотправителя или непосредственно в информационной системе электронных перевозочных документов оператора грузоотправителя и направляет такой файл обмена перевозчику через оператора грузоотправителя. При этом в случае изменения грузополучателя в файл обмена информации о переадресовке в качестве идентификатора иного получателя файла обмена информации о переадресовке вносится идентификатор нового грузополучателя и далее такой файл обмена направляется новому грузополучателю.

Последующий порядок формирования и рассылки участникам информационного взаимодействия файла обмена информации об указании о переадресовке груза, файла обмена информации о переадресовке, файла обмена информации грузополучателя и файла обмена информации перевозчика о выдаче груза грузополучателю (лицу, управомоченному на получение груза) осуществляется аналогично порядку оформления файлов обмена, указанному в пунктах 13 - 15, 19 и 20 настоящих Правил.

23. Формирование и направление грузоотправителю файла обмена информации перевозчика об изменении финансового состояния перевозчика и грузоотправителя в результате выполнения перевозки (в случае наличия договоренности между перевозчиком и грузоотправителем о документировании факта изменения финансового состояния организации в результате исполнения договора перевозки груза в составе транспортной накладной) осуществляются в следующей последовательности:

а) перевозчик формирует файл обмена информации перевозчика об изменении финансового состояния перевозчика и грузоотправителя в результате выполнения перевозки в информационной системе перевозчика или непосредственно в информационной системе электронных перевозочных документов оператора перевозчика. Файл обмена информации перевозчика об изменении финансового состояния перевозчика и грузоотправителя в результате выполнения перевозки содержит в том числе уникальный идентификатор документа, ранее присвоенный грузоотправителем;

б) файл обмена информации перевозчика об изменении финансового состояния перевозчика и грузоотправителя в результате выполнения перевозки подписывается усиленной квалифицированной электронной подписью или усиленной неквалифицированной электронной подписью перевозчика (лица, ответственного за оформление факта хозяйственной жизни со стороны перевозчика (уполномоченного им лица);

в) перевозчик направляет файл обмена информации перевозчика об изменении финансового состояния перевозчика и грузоотправителя в результате выполнения перевозки оператору перевозчика;

г) оператор перевозчика при получении от перевозчика файла обмена информации перевозчика об изменении финансового состояния перевозчика и грузоотправителя в результате выполнения перевозки осуществляет проверки такого файла обмена, указанные в пункте 8 Правил обмена электронными перевозочными документами. Последующие действия осуществляются только при положительном результате проверки;

д) оператор перевозчика направляет грузоотправителю через оператора грузоотправителя файл обмена информации перевозчика об изменении финансового состояния перевозчика и грузоотправителя в результате выполнения перевозки.

24. При получении файла обмена информации перевозчика об изменении финансового состояния перевозчика и грузоотправителя в результате выполнения перевозки грузоотправитель в случае своего несогласия с содержащимися в файле обмена информации перевозчика об изменении финансового состояния перевозчика и грузоотправителя в результате выполнения перевозки сведениями, в том числе в случае необходимости их уточнений, формирует уведомление об уточнении в отношении информации перевозчика в электронной форме.

Уведомление об уточнении подписывается усиленной квалифицированной электронной подписью или усиленной неквалифицированной электронной подписью уполномоченного лица грузоотправителя и направляется оператору грузоотправителя.

Оператор грузоотправителя направляет перевозчику уведомление об уточнении в отношении файла обмена информации перевозчика об изменении финансового состояния перевозчика и грузоотправителя в результате выполнения перевозки через оператора перевозчика.

В случае направления перевозчику уведомления об уточнении отправление файла обмена информации перевозчика об изменении финансового состояния перевозчика и грузоотправителя в результате выполнения перевозки в государственную информационную систему не производится.

25. При получении перевозчиком от грузоотправителя уведомления об уточнении в отношении информации перевозчика перевозчик может сформировать новый файл обмена информации перевозчика об изменении финансового состояния перевозчика и грузоотправителя в результате выполнения перевозки с включением в него ранее полученного в отношении этой перевозки уникального идентификатора документа с повторением процедур, указанных в пунктах 23 и 24 настоящих Правил.

26. Формирование и направление перевозчику файла обмена информации грузоотправителя о подтверждении факта изменения финансового состояния перевозчика и грузоотправителя в результате выполнения перевозки осуществляются в следующей последовательности:

а) грузоотправитель (лицо, уполномоченное на подписание электронной транспортной накладной от имени грузоотправителя) после получения файла обмена информации перевозчика об изменении финансового состояния перевозчика и грузоотправителя в результате выполнения перевозки формирует файл обмена информации грузоотправителя о подтверждении факта изменения финансового состояния перевозчика и грузоотправителя в результате выполнения перевозки в информационной системе грузоотправителя или непосредственно в информационной системе электронных перевозочных документов оператора грузоотправителя. Файл обмена информации грузоотправителя о подтверждении факта изменения финансового состояния перевозчика и грузоотправителя в результате выполнения перевозки содержит в том числе уникальный идентификатор документа, ранее присвоенный грузоотправителем;

б) файл обмена информации грузоотправителя о подтверждении факта изменения финансового состояния перевозчика и грузоотправителя в результате выполнения перевозки подписывается усиленной квалифицированной электронной подписью или усиленной неквалифицированной электронной подписью грузоотправителя (лица, ответственного за оформление факта хозяйственной жизни со стороны грузоотправителя (уполномоченного им лица);

в) грузоотправитель (лицо, уполномоченное на подписание электронной транспортной накладной от имени грузоотправителя) направляет файл обмена информации грузоотправителя о подтверждении факта изменения финансового состояния перевозчика и грузоотправителя в результате выполнения перевозки оператору грузоотправителя (лица, уполномоченного на подписание электронной транспортной накладной от имени грузоотправителя);

г) оператор грузоотправителя (лица, уполномоченного на подписание электронной транспортной накладной от имени грузоотправителя) при получении от грузоотправителя файла обмена информации грузоотправителя о подтверждении факта изменения финансового состояния перевозчика и грузоотправителя в результате выполнения перевозки осуществляет проверки такого файла обмена, указанные в пункте 8 Правил обмена электронными перевозочными документами. Последующие действия осуществляются только при положительном результате проверки;

д) оператор грузоотправителя направляет перевозчику через оператора перевозчика файл обмена информации грузоотправителя о подтверждении факта изменения финансового состояния перевозчика и грузоотправителя в результате выполнения перевозки, а также направляет его в государственную информационную систему.

27. Получение государственной информационной системой файла обмена информации перевозчика об изменении финансового состояния перевозчика и грузоотправителя в результате выполнения перевозки и файла обмена информации грузоотправителя о подтверждении факта изменения финансового состояния перевозчика и грузоотправителя в результате выполнения перевозки осуществляется в следующей последовательности:

а) оператор перевозчика при получении файла обмена информации грузоотправителя о подтверждении факта изменения финансового состояния перевозчика и грузоотправителя в результате выполнения перевозки направляет в государственную систему файл обмена информации перевозчика об изменении финансового состояния перевозчика и грузоотправителя в результате выполнения перевозки;

б) государственная информационная система получает файл обмена информации перевозчика об изменении финансового состояния перевозчика и грузоотправителя в результате выполнения перевозки и осуществляет проверки такого файла обмена, указанные в пункте 15 Правил обмена электронными перевозочными документами;

в) государственная информационная система получает файл обмена информации грузоотправителя о подтверждении факта изменения финансового состояния перевозчика и грузоотправителя в результате выполнения перевозки и осуществляет проверки такого файла обмена, указанные в пункте 15 Правил обмена электронными перевозочными документами.

28. Не допускается направление файла обмена информации перевозчика об изменении финансового состояния перевозчика и грузоотправителя в результате выполнения перевозки и файла обмена информации грузоотправителя о подтверждении факта изменения финансового состояния перевозчика и грузоотправителя в результате выполнения перевозки грузополучателю, оператору грузополучателя и иным лицам, действующим в интересах грузополучателя и операторам таких лиц.

29. Внесение исправлений в информацию электронной транспортной накладной, документирующей факт изменения финансового состояния сторон договора перевозки, ранее переданную в государственную информационную систему в виде файла обмена информации перевозчика об изменении финансового состояния перевозчика и грузоотправителя в результате выполнения перевозки и файла обмена информации грузоотправителя о подтверждении факта изменения финансового состояния перевозчика и грузоотправителя в результате выполнения перевозки, осуществляется в порядке, аналогичном порядку, установленному пунктами 23 - 26 настоящих Правил.

ПРИЛОЖЕНИЕ N 2
к Правилам обмена электронными
перевозочными документами и сведениями,
содержащимися в них, между участниками
информационного взаимодействия,
направления таких документов и сведений
в государственную информационную систему
электронных перевозочных документов,
а также представления иной информации,
связанной с обработкой таких документов
и сведений, из информационной системы
электронных перевозочных документов
в государственную информационную систему
электронных перевозочных документов
по запросу оператора государственной
информационной системы электронных
перевозочных документов (в редакции
постановления Правительства Российской
Федерации от 25 марта 2023 г. N 476)

СХЕМЫ ОБМЕНА ЭЛЕКТРОННЫМИ ТРАНСПОРТНЫМИ НАКЛАДНЫМИ И СВЕДЕНИЯМИ, СОДЕРЖАЩИМИСЯ В НИХ

Схема N 1

Условные обозначения:

- Стартовое событие, начало            
- процесс, действие            
- опциональный процесс, действие            
- подпроцесс            
- шлюз, показывает дальнейшие параллельные действия (должно быть выполнено И одно, И другое действие)            
- шлюз, показывает, одно дальнейшее действие (должно быть выполнено ИЛИ одно, ИЛИ другое)            
- поток операция, отображает порядок в котором организованы действия            
- поток сообщений, отображает обмен сообщениями между участниками            
- объект данных (является результатом действий)            

Файлы обмена информации грузоотправителя:

Т1 - Файл обмена информации грузоотправителя;

Т6 - Файл обмена информации грузоотправителя о подтверждении факта изменений финансового состояния перевозчика и грузоотправителя в результате выполнения перевозки;

T9 - Файл обмена информации грузоотправителя об указании о переадресовке;

Файлы обмена информации перевозчика:

Т2 - Файл обмена информации перевозчика о приеме груза к перевозке;

Т4 - Файл обмена информации перевозчика о выдаче груза;

Т5 - Файл обмена информации перевозчика об изменении финансового состояния перевозчика и грузоотправителя в результате выполнения перевозки;

Т7- Файл обмена информации перевозчика о переадресовке;

Файлы обмена информации грузополучателя:

Т3 - Файл обмена информации грузополучателя.

Схема N 2

Схема N 3

Схема N 4

Описание схем обмена электронными транспортными накладными и сведениями, содержащимися в них

Файл обмена Подписант - уполномоченное лицо Обязательность при информационном обмене
1. Файл обмена информации грузоотправителя уполномоченное лицо грузоотправителя да
2. Файл обмена информации перевозчика о приеме груза к перевозке уполномоченное лицо перевозчика да
3. Файл обмена информации грузополучателя уполномоченное лицо грузополучателя да
4. Файл обмена информации перевозчика о выдаче груза грузополучателю (лицу, управомоченному на получение груза) уполномоченное лицо перевозчика да
5. Файл обмена информации перевозчика об изменении финансового состояния перевозчика и грузоотправителя в результате выполнения перевозки уполномоченное лицо перевозчика нет
6. Файл обмена информации грузоотправителя о подтверждении факта изменения финансового состояния перевозчика и грузоотправителя в результате выполнения перевозки уполномоченное лицо грузоотправителя нет
7 Файл обмена информации о переадресовке уполномоченное лицо перевозчика нет
8. Файл обмена информации перевозчика о заменах водителя (водителей) и (или) транспортного средства уполномоченное лицо перевозчика нет
9. Файл обмена информации об указании о переадресовке груза уполномоченное лицо грузоотправителя нет

ПРИЛОЖЕНИЕ N 3
к Правилам обмена электронными
перевозочными документами и сведениями,
содержащимися в них, между участниками
информационного взаимодействия,
направления таких документов и сведений
в государственную информационную систему
электронных перевозочных документов,
а также представления иной информации,
связанной с обработкой таких документов
и сведений, из информационной системы
электронных перевозочных документов
в государственную информационную систему
электронных перевозочных документов
по запросу оператора государственной
информационной системы электронных
перевозочных документов (в редакции
постановления Правительства Российской
Федерации от 25 марта 2023 г. N 476)

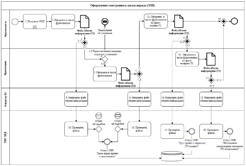
ПРАВИЛА НАПРАВЛЕНИЯ ЭЛЕКТРОННЫХ ЗАКАЗОВ-НАРЯДОВ И СВЕДЕНИЙ, СОДЕРЖАЩИХСЯ В НИХ, В ГОСУДАРСТВЕННУЮ ИНФОРМАЦИОННУЮ СИСТЕМУ ЭЛЕКТРОННЫХ ПЕРЕВОЗОЧНЫХ ДОКУМЕНТОВ

1. Настоящие Правила определяют порядок направления электронных заказов-нарядов и сведений, содержащихся в них, в государственную информационную систему электронных перевозочных документов (далее - государственная информационная система).

2. В настоящих Правилах понятия "участники информационного взаимодействия", "электронные перевозочные документы", "фрахтователь" и "фрахтовщик" используются в значениях, определенных в Федеральном законе "Устав автомобильного транспорта и городского наземного электрического транспорта", понятие "усиленная квалифицированная электронная подпись" используется в значении, определенном в Федеральном законе "Об электронной подписи", понятия "уникальный идентификатор документа", "оператор фрахтователя", "оператор фрахтовщика", "усиленная неквалифицированная электронная подпись" и "файл обмена" используются в значениях, определенных в Правилах обмена электронными перевозочными документами и сведениями, содержащимися в них, между участниками информационного взаимодействия, направления таких документов и сведений в государственную информационную систему электронных перевозочных документов, а также представления иной информации, связанной с обработкой таких документов и сведений, из информационной системы электронных перевозочных документов в государственную информационную систему электронных перевозочных документов по запросу оператора государственной информационной системы электронных перевозочных документов, утвержденных постановлением Правительства Российской Федерации от 21 мая 2022 г. N 931 "Об утверждении Правил обмена электронными перевозочными документами и сведениями, содержащимися в них, между участниками информационного взаимодействия, направления таких документов и сведений в государственную информационную систему электронных перевозочных документов, а также представления иной информации, связанной с обработкой таких документов и сведений, из информационной системы электронных перевозочных документов в государственную информационную систему электронных перевозочных документов по запросу оператора государственной информационной системы электронных перевозочных документов" (далее - Правила обмена электронными перевозочными документами).

3. Электронный заказ-наряд включает в себя 4 обязательных файла обмена:

а) файл обмена информации фрахтователя, состоящей из сведений о фрахтователе, об условиях фрахтования, о наименовании груза, об указаниях фрахтователя, о маршруте и месте подачи транспортного средства и сроках выполнения перевозки. Такой файл обмена подписывается усиленной квалифицированной электронной подписью или усиленной неквалифицированной электронной подписью фрахтователя (лица, уполномоченного на подписание электронного заказа- наряда от имени фрахтователя);

б) файл обмена информации фрахтовщика, состоящей из сведений о фрахтовщике, информации о принятии заказа-наряда к исполнению, транспортном средстве, прочих условиях и размере платы за пользование транспортным средством (при необходимости). Такой файл обмена подписывается усиленной квалифицированной электронной подписью или усиленной неквалифицированной электронной подписью фрахтовщика (лица, уполномоченного на подписание электронного заказа- наряда от имени фрахтовщика);

в) файл обмена информации фрахтователя по факту подачи транспортного средства, состоящей из сведений о фактической дате и времени подачи транспортного средства и об отметках фрахтователя (при необходимости). Такой файл обмена подписывается усиленной квалифицированной электронной подписью или усиленной неквалифицированной электронной подписью фрахтователя (лица, уполномоченного на подписание электронного заказа-наряда от имени фрахтователя);

г) файл обмена информации фрахтовщика по факту возврата транспортного средства, состоящей из сведений о фактической дате и времени завершения пользования транспортным средством, об оговорках и о замечаниях фрахтовщика (при наличии), об отметках фрахтовщика (при необходимости). Такой файл обмена подписывается усиленной квалифицированной электронной подписью или усиленной неквалифицированной электронной подписью фрахтовщика (лица, уполномоченного на подписание электронного заказа-наряда от имени фрахтовщика).

4. Порядок направления электронного заказа-наряда и сведений, содержащихся в нем, приведен на схеме согласно приложению N 4 к Правилам обмена электронными перевозочными документами.

5. В случае погрузки подлежащего к перевозке груза на различные транспортные средства формируется такое количество электронных заказов-нарядов, которое соответствует количеству используемых транспортных средств.

6. При направлении файлов обмена оператором информационной системы электронных перевозочных документов соблюдается следующая последовательность (очередность) их представления в государственную информационную систему:

а) файл обмена информации фрахтователя представляется первым в государственную информационную систему;

б) направление в государственную информационную систему файла обмена информации фрахтовщика (парный файл к файлу обмена информации фрахтователя) выполняется после направления в государственную информационную систему файла обмена информации фрахтователя в момент запроса транспортного средства и до получения государственной информационной системой файла обмена информации фрахтователя по факту подачи транспортного средства;

в) при необходимости внесения исправлений в информацию фрахтователя на основании полученного из государственной информационной системы ответа об ошибке с указанием кода (кодов) ошибки или по инициативе участника (участников) информационного взаимодействия сначала формируется фрахтователем (лицом, уполномоченным на подписание электронного заказа-наряда от имени фрахтователя) новый (исправленный) файл обмена информации фрахтователя с указанием в том числе номера и даты исправления и ранее полученного в отношении этой перевозки уникального идентификатора документа, затем формируется новый (парный) файл обмена информации фрахтовщика;

г) направление в государственную информационную систему файла обмена информации фрахтователя по факту подачи транспортного средства выполняется после направления в государственную информационную систему файла обмена информации фрахтовщика и до направления в государственную информационную систему файла обмена информации фрахтовщика по факту возврата транспортного средства;

д) направление в государственную информационную систему файла обмена информации фрахтовщика по факту возврата транспортного средства выполняется после направления в государственную информационную систему файла обмена информации фрахтователя по факту подачи транспортного средства.

7. Формирование и рассылка участникам информационного взаимодействия файла обмена информации фрахтователя осуществляются в следующей последовательности:

а) фрахтователь формирует файл обмена информации фрахтователя в информационной системе фрахтователя или непосредственно в информационной системе электронных перевозочных документов оператора фрахтователя;

б) файл обмена информации фрахтователя подписывается усиленной квалифицированной электронной подписью или усиленной неквалифицированной электронной подписью фрахтователя (лица, уполномоченного на подписание электронного заказа-наряда от имени фрахтователя);

в) фрахтователь направляет файл обмена информации фрахтователя оператору фрахтователя;

г) оператор фрахтователя при получении от фрахтователя файла обмена информации фрахтователя осуществляет проверки такого файла обмена, указанные в пункте 8 Правил обмена электронными перевозочными документами. В случае если файл обмена информации фрахтователя содержит уникальный идентификатор документа, присвоенный из пула (массива значений) доступных ему уникальных идентификаторов документа, полученных от оператора фрахтователя ранее, оператор фрахтователя проверяет принадлежность уникального идентификатора документа выданному ранее пулу (массиву значений) и его повторное неиспользование. Последующие действия осуществляются только при положительном результате проверки;

д) оператор фрахтователя направляет файл обмена информации фрахтователя фрахтовщику через оператора фрахтовщика, а также направляет такой файл обмена в государственную информационную систему.

8. Получение ответа из государственной информационной системы на файл обмена информации фрахтователя осуществляется в следующей последовательности:

а) государственная информационная система получает файл обмена информации фрахтователя и осуществляет проверки такого файла обмена, указанные в пункте 15 Правил обмена электронными перевозочными документами;

б) в случае положительного результата указанных в пункте 15 Правил обмена электронными перевозочными документами проверок такого файла обмена государственная информационная система присваивает уникальный идентификатор документа, если он ранее не был присвоен оператором фрахтователя или фрахтователем;

в) на основании запроса оператора фрахтователя о статусе обработки файла обмена информации фрахтователя государственная информационная система направляет оператору фрахтователя ответ с указанием статуса обработки, уникальным идентификатором документа, если ранее такой уникальный идентификатор документа не был присвоен, или ответ об ошибке с указанием кода (кодов) ошибки.

9. Для получения пула (массива значений) уникальных идентификаторов документа из государственной информационной системы оператору фрахтователя необходимо заранее выполнить запрос в государственную информационную систему на получение пула (массива значений) уникальных идентификаторов документа, закрепленных за оператором информационной системы.

В целях обеспечения непрерывности бизнес-процесса оператор информационной системы электронных перевозочных документов, заключивший соглашение об электронном документообороте перевозочных документов с участником информационного взаимодействия - фрахтователем, по запросу такого участника информационного взаимодействия представляет ему пул (массив значений) уникальных идентификаторов документа из своего пула (массива значений), полученного из государственной информационной системы.

10. При получении файла обмена информации фрахтователя фрахтовщик в случае своего несогласия со сведениями, содержащимися в файле обмена информации фрахтователя, в том числе в случае необходимости уточнений, формирует XML-файл в формате, установленном Федеральной налоговой службой (далее - уведомление об уточнении). Уведомление об уточнении подписывается усиленной квалифицированной электронной подписью или усиленной неквалифицированной электронной подписью фрахтовщика (лица, уполномоченного на подписание электронного заказа-наряда от имени фрахтовщика) и направляется фрахтователю через операторов фрахтовщика и фрахтователя соответственно.

В случае направления фрахтователю уведомления об уточнении в отношении файла обмена информации фрахтователя последовательность обработки файла обмена информации фрахтователя считается завершенной (отправление уведомления об уточнении в отношении файла обмена информации фрахтователя в государственную информационную систему не производится).

При получении фрахтователем от фрахтовщика уведомления об уточнении в отношении информации фрахтователя или в случае выявления ошибки при формировании файла обмена информации фрахтователя (при условии отсутствия парного файла обмена информации фрахтовщика) фрахтователю необходимо сформировать новый файл обмена информации фрахтователя, подлежащий новой идентификации, с повторением процедур, указанных в пункте 7 настоящих Правил.

11. Если уникальный идентификатор документа не был присвоен фрахтователем на этапе формирования файла обмена информации фрахтователя, выполняется направление уникального идентификатора документа для электронного заказа-наряда в следующей последовательности:

а) оператор фрахтователя формирует ответ (XML-файл) с уникальным идентификатором документа (уникальным идентификатором документа, присвоенным ранее оператором фрахтователя, или уникальным идентификатором документа, присвоенным государственной информационной системой для электронного заказа-наряда);

б) оператор фрахтователя направляет ответ с уникальным идентификатором документа фрахтовщику через оператора фрахтовщика.

12. Формирование и рассылка участникам информационного взаимодействия файла обмена информации фрахтовщика осуществляются в следующей последовательности:

а) фрахтовщик после получения файла обмена информации фрахтователя формирует файл обмена информации фрахтовщика в информационной системе фрахтовщика или непосредственно в информационной системе электронных перевозочных документов оператора фрахтовщика, используя уникальный идентификатор документа, ранее присвоенный фрахтователем. Такой файл обмена содержит в том числе сведения о файле обмена информации фрахтователя и уникальный идентификатор документа;

б) файл обмена информации фрахтовщика подписывается усиленной квалифицированной электронной подписью или усиленной неквалифицированной электронной подписью фрахтовщика (лица, уполномоченного на подписание электронного заказа-наряда от имени фрахтовщика);

в) фрахтовщик направляет файл обмена информации фрахтовщика оператору фрахтовщика;

г) оператор фрахтовщика при получении от фрахтовщика файла обмена информации фрахтовщика осуществляет проверки такого файла обмена, указанные в пункте 8 Правил обмена электронными перевозочными документами. Последующие действия осуществляются только при положительном результате проверки;

д) оператор фрахтовщика направляет файл обмена информации фрахтовщика фрахтователю через оператора фрахтователя, а также направляет такой файл обмена в государственную информационную систему;

е) государственная информационная система получает файл обмена информации фрахтовщика и осуществляет проверки такого файла обмена, указанные в пункте 15 Правил обмена электронными перевозочными документами.

13. Формирование и рассылка участникам информационного взаимодействия файла обмена информации фрахтователя по факту подачи транспортного средства осуществляются в следующей последовательности:

а) фрахтователь формирует файл обмена информации фрахтователя по факту подачи транспортного средства в информационной системе фрахтователя или непосредственно в информационной системе электронных перевозочных документов оператора фрахтователя. Файл обмена информации фрахтователя по факту подачи транспортного средства содержит в том числе уникальный идентификатор документа, ранее присвоенный фрахтователем;

б) файл обмена информации фрахтователя подписывается усиленной квалифицированной электронной подписью или усиленной неквалифицированной электронной подписью фрахтователя (лица, уполномоченного на подписание электронного заказа-наряда от имени фрахтователя);

в) фрахтователь направляет файл обмена информации фрахтователя по факту подачи транспортного средства оператору фрахтователя;

г) оператор фрахтователя при получении от фрахтователя файла обмена информации фрахтователя по факту подачи транспортного средства осуществляет проверки такого файла обмена, указанные в пункте 8 Правил обмена электронными перевозочными документами. Последующие действия осуществляются только при положительном результате проверки;

д) оператор фрахтователя направляет файл обмена информации фрахтователя по факту подачи транспортного средства фрахтовщику через оператора фрахтовщика, а также направляет такой файл обмена в государственную информационную систему;

е) государственная информационная система получает файл обмена информации фрахтователя по факту подачи транспортного средства и осуществляет проверки такого файла обмена, указанные в пункте 15 Правил обмена электронными перевозочными документами.

14. При внесении исправлений в информацию фрахтователя на основании полученного из государственной информационной системы ответа об ошибке с указанием кода (кодов) ошибки или по инициативе участника (участников) информационного взаимодействия передача нового (исправленного) файла обмена информации фрахтователя осуществляется между участниками информационного взаимодействия в порядке, указанном в пунктах 7, 10 и 13 настоящих Правил, с учетом последовательности, указанной в пункте 6 настоящих Правил.

15. Формирование и рассылка участникам информационного взаимодействия файла обмена информации фрахтовщика по факту возврата транспортного средства осуществляются в следующей последовательности:

а) фрахтовщик при завершении перевозки формирует файл обмена информации фрахтовщика по факту возврата транспортного средства в информационной системе фрахтовщика или непосредственно в информационной системе электронных перевозочных документов оператора фрахтовщика. Файл обмена информации фрахтовщика по факту возврата транспортного средства содержит в том числе уникальный идентификатор документа, ранее присвоенный фрахтователем;

б) файл обмена информации фрахтовщика по факту возврата транспортного средства подписывается усиленной квалифицированной электронной подписью или усиленной неквалифицированной электронной подписью фрахтовщика (лица, уполномоченного на подписание электронного заказа-наряда от имени фрахтовщика);

в) фрахтовщик направляет файл обмена информации фрахтовщика по факту возврата транспортного средства оператору фрахтовщика;

г) оператор фрахтовщика при получении от фрахтовщика файла обмена информации фрахтовщика по факту возврата транспортного средства осуществляет проверки такого файла обмена, указанные в пункте 8 Правил обмена электронными перевозочными документами. Последующие действия осуществляются только при положительном результате проверки;

д) оператор фрахтовщика направляет файл обмена информации фрахтовщика по факту возврата транспортного средства фрахтователю через оператора фрахтователя, а также направляет такой файл обмена в государственную информационную систему;

е) государственная информационная система получает файл обмена информации фрахтовщика по факту возврата транспортного средства и осуществляет проверки такого файла обмена, указанные в пункте 15 Правил обмена электронными перевозочными документами.

16. При внесении исправлений в ранее сформированный файл обмена информации фрахтовщика по факту возврата транспортного средства фрахтователю осуществляются действия, предусмотренные пунктом 15 настоящих Правил, с учетом последовательности (очередности) представления в государственную информационную систему файлов обмена при выполнении перевозки, указанной в пункте 6 настоящих Правил.

ПРИЛОЖЕНИЕ N 4
к Правилам обмена электронными
перевозочными документами и сведениями,
содержащимися в них, между участниками
информационного взаимодействия,
направления таких документов и сведений
в государственную информационную систему
электронных перевозочных документов,
а также представления иной информации,
связанной с обработкой таких документов
и сведений, из информационной системы
электронных перевозочных документов
в государственную информационную систему
электронных перевозочных документов
по запросу оператора государственной
информационной системы электронных
перевозочных документов (в редакции
постановления Правительства Российской
Федерации от 25 марта 2023 г. N 476)

СХЕМА ОБМЕНА ЭЛЕКТРОННЫМИ ЗАКАЗАМИ-НАРЯДАМИ И СВЕДЕНИЯМИ, СОДЕРЖАЩИМИСЯ В НИХ

Условные обозначения:

- Стартовое событие, начало            
- процесс, действие            
- подпроцесс            
- шлюз, показывает дальнейшие параллельные действия (должно быть выполнено И одно, И другое действие)            
- шлюз, показывает, одно дальнейшее действие (должно быть выполнено ИЛИ одно, ИЛИ другое действие)            
- поток операция, отображает порядок в котором организованы действия            
- поток сообщений, отображает обмен сообщениями между участниками            
- объект данных (является результатом действий)            

Файлы обмена информации фрахтователя:

Т1 - Файл обмена информации фрахтователя;

Т3 - Файл обмена информации фрахтователя по факту выдачи транспортного средства;

Файлы обмена информации фрахтовщика:

Т2 - Файл обмена информации фрахтовщика;

Т4 - Файл обмена информации фрахтовщика по факту возврата транспортного средства.

Описание схемы обмена электронными заказами-нарядами и сведениями, содержащимися в них

Файл обмена Подписант - уполномоченное лицо Обязательность при информационном обмене
1. Файл обмена информации фрахтователя уполномоченное лицо фрахтователя да
2. Файл обмена информации фрахтовщика уполномоченное лицо фрахтовщика да
3. Файл обмена информации фрахтователя по факту подачи транспортного средства уполномоченное лицо фрахтователя да
4. Файл обмена информации фрахтовщика по факту возврата транспортного средства уполномоченное лицо фрахтовщика да".

18. В приложении N 5 к указанным Правилам:

а) пункт 2 изложить в следующей редакции:

"2. В настоящих Правилах понятия "участники информационного взаимодействия", "электронные перевозочные документы", "грузоотправитель", "грузополучатель" и "перевозчик" используются в значениях, определенных в Федеральном законе "Устав автомобильного транспорта и городского наземного электрического транспорта", понятие "усиленная квалифицированная электронная подпись" используется в значении, определенном в Федеральном законе "Об электронной подписи", понятия "уникальный идентификатор документа", "оператор грузоотправителя", "оператор грузополучателя", "оператор перевозчика", "усиленная неквалифицированная электронная подпись" и "файл обмена" используются в значениях, определенных в Правилах обмена электронными перевозочными документами и сведениями, содержащимися в них, между участниками информационного взаимодействия, направления таких документов и сведений в государственную информационную систему электронных перевозочных документов, а также представления иной информации, связанной с обработкой таких документов и сведений, из информационной системы электронных перевозочных документов в государственную информационную систему электронных перевозочных документов по запросу оператора государственной информационной системы электронных перевозочных документов, утвержденных постановлением Правительства Российской Федерации от 21 мая 2022 г. N 931 "Об утверждении Правил обмена электронными перевозочными документами и сведениями, содержащимися в них, между участниками информационного взаимодействия, направления таких документов и сведений в государственную информационную систему электронных перевозочных документов, а также представления иной информации, связанной с обработкой таких документов и сведений, из информационной системы электронных перевозочных документов в государственную информационную систему электронных перевозочных документов по запросу оператора государственной информационной системы электронных перевозочных документов" (далее - Правила обмена электронными перевозочными документами).";

б) пункты 4 - 6 изложить в следующей редакции:

"4. В случае подачи порожнего контейнера грузоотправителю электронная сопроводительная ведомость включает в себя:

а) файл обмена информации перевозчика (является обязательным при информационном обмене), состоящей из сведений об участниках (грузоотправителе, перевозчике, грузополучателе), о контейнерах, транспортном средстве и об иных существенных обстоятельствах перевозки. Такой файл обмена подписывается усиленной квалифицированной электронной подписью или усиленной неквалифицированной электронной подписью перевозчика (лица, уполномоченного на подписание электронной сопроводительной ведомости от имени перевозчика);

б) файл обмена информации грузоотправителя (является обязательным при информационном обмене), состоящей из сведений грузоотправителя о временных обстоятельствах принятия и состоянии порожнего контейнера. Такой файл обмена подписывается усиленной квалифицированной электронной подписью или усиленной неквалифицированной электронной подписью грузоотправителя (лица, осуществляющего погрузку контейнера на транспортное средство).

5. В случае подачи груженого контейнера грузополучателю электронная сопроводительная ведомость включает в себя:

а) файл обмена информации перевозчика (является обязательным при информационном обмене), состоящей из сведений об участниках (грузоотправителе, перевозчике, грузополучателе), обстоятельствах предъявления груза к перевозке, о грузе, контейнерах, транспортном средстве и об иных существенных обстоятельствах перевозки. Такой файл обмена информации подписывается усиленной квалифицированной электронной подписью или усиленной неквалифицированной электронной подписью перевозчика (лица, уполномоченного на подписание электронной сопроводительной ведомости от имени перевозчика);

б) файл обмена информации грузоотправителя (является обязательным при информационном обмене), состоящей из указаний грузоотправителя к перевозке и сдаче контейнеров перевозчику. Такой файл обмена подписывается усиленной квалифицированной электронной подписью или усиленной неквалифицированной электронной подписью грузоотправителя (лица, осуществляющего погрузку контейнера на транспортное средство);

в) файл обмена информации перевозчика (по факту получения от грузоотправителя груженого контейнера к перевозке) (является обязательным при информационном обмене), состоящей из сведений о временных обстоятельствах сдачи контейнера перевозчику. Такой файл обмена подписывается усиленной квалифицированной электронной подписью или усиленной неквалифицированной электронной подписью перевозчика (лица, уполномоченного на подписание электронной сопроводительной ведомости от имени перевозчика);

г) файл обмена информации грузополучателя (является обязательным при информационном обмене), состоящей из сведений о временных обстоятельствах приема контейнера грузополучателем, состоянии принятого от перевозчика контейнера и груза. Такой файл обмена подписывается усиленной квалифицированной электронной подписью или усиленной неквалифицированной электронной подписью грузополучателя (лица, уполномоченного на подписание электронной сопроводительной ведомости от имени грузополучателя).

6. В случае возврата порожнего контейнера перевозчику электронная сопроводительная ведомость включает:

а) файл обмена информации перевозчика (является обязательным при информационном обмене), состоящей из сведений об участниках (грузоотправителе, перевозчике, грузополучателе), о контейнерах, транспортном средстве и об иных существенных обстоятельствах перевозки. Такой файл обмена подписывается усиленной квалифицированной электронной подписью или усиленной неквалифицированной электронной подписью перевозчика (лица, уполномоченного на подписание электронной сопроводительной ведомости от имени перевозчика);

б) файл обмена информации грузополучателя (является обязательным при информационном обмене), состоящей из сведений о временных обстоятельствах подачи транспортного средства. Такой файл обмена подписывается усиленной квалифицированной электронной подписью или усиленной неквалифицированной электронной подписью грузополучателя (лица, уполномоченного на подписание электронной сопроводительной ведомости от имени грузополучателя);

в) файл обмена информации перевозчика (по факту принятия порожнего контейнера от грузополучателя) (является обязательным при информационном обмене), состоящей из сведений о временных обстоятельствах приема контейнера от грузополучателя. Такой файл обмена подписывается усиленной квалифицированной электронной подписью или усиленной неквалифицированной электронной подписью перевозчика (лица, уполномоченного на подписание электронной сопроводительной ведомости от имени перевозчика).";

в) дополнить пунктом 12 следующего содержания:

"12. При необходимости внесения исправлений в файлы обмена на основании полученного из государственной информационной системы ответа об ошибке с указанием кода (кодов) ошибки или по инициативе участника (участников) информационного взаимодействия сначала участником информационного взаимодействия формируется новый (исправленный) файл обмена с указанием в том числе номера и даты исправления и ранее полученного в отношении этой перевозки уникального идентификатора документа, затем формируется новый (парный, парный исправленный) файл обмена.".

19. Приложение N 6 к указанным Правилам изложить в следующей редакции:

"ПРИЛОЖЕНИЕ N 6
к Правилам обмена электронными
перевозочными документами и сведениями,
содержащимися в них, между участниками
информационного взаимодействия,
направления таких документов и сведений
в государственную информационную систему
электронных перевозочных документов,
а также представления иной информации,
связанной с обработкой таких документов
и сведений, из информационной системы
электронных перевозочных документов
в государственную информационную систему
электронных перевозочных документов
по запросу оператора государственной
информационной системы электронных
перевозочных документов (в редакции
постановления Правительства Российской
Федерации от 25 марта 2023 г. N 476)

СХЕМА ОБМЕНА ЭЛЕКТРОННЫМИ СОПРОВОДИТЕЛЬНЫМИ ВЕДОМОСТЯМИ И СВЕДЕНИЯМИ, СОДЕРЖАЩИМИСЯ В НИХ

Описание схемы обмена электронными сопроводительными ведомостями и сведениями, содержащимися в них

Файл обмена Подписант - уполномоченное лицо Обязательность при информационном обмене
  В случае подачи порожнего контейнера грузоотправителю
1. Файл обмена информации перевозчика (префикс - при передаче порожнего контейнера грузоотправителю) уполномоченное лицо перевозчика да
2. Файл обмена информации грузоотправителя (префикс - при получении порожнего контейнера от перевозчика) уполномоченное лицо грузоотправителя да
  В случае подачи груженого контейнера грузополучателю
3. Файл обмена информации перевозчика (префикс - при получении груженого контейнера от грузоотправителя) уполномоченное лицо перевозчика да
4. Файл обмена информации грузоотправителя (префикс - при передаче груженого контейнера перевозчику) уполномоченное лицо грузоотправителя да
5. Файл обмена информации перевозчика (префикс - при передаче груженого контейнера грузополучателю) уполномоченное лицо перевозчика да
6. Файл обмена информации грузополучателя (префикс - при получении груженого контейнера от перевозчика) уполномоченное лицо грузополучателя да
  В случае возврата порожнего контейнера перевозчику
7. Файл обмена информации перевозчика (префикс - при подаче транспортного средства для погрузки порожнего контейнера) уполномоченное лицо перевозчика да
8. Файл обмена информации грузополучателя (префикс - при подаче транспортного средства перевозчиком для погрузки порожнего контейнера) уполномоченное лицо грузополучателя да
9. Файл обмена информации перевозчика (префикс - при получении порожнего контейнера от грузополучателя) уполномоченное лицо перевозчика да".

20. Дополнить приложениями N 7 - 12 следующего содержания:

"ПРИЛОЖЕНИЕ N 7
к Правилам обмена электронными
перевозочными документами и сведениями,
содержащимися в них, между участниками
информационного взаимодействия,
направления таких документов и сведений
в государственную информационную систему
электронных перевозочных документов, а также
представления иной информации, связанной
с обработкой таких документов и сведений,
из информационной системы электронных
перевозочных документов в государственную
информационную систему электронных
перевозочных документов по запросу
оператора государственной информационной
системы электронных перевозочных документов

ПРАВИЛА НАПРАВЛЕНИЯ ЭЛЕКТРОННЫХ ДОГОВОРОВ ФРАХТОВАНИЯ И СВЕДЕНИЙ, СОДЕРЖАЩИХСЯ В НИХ, В ГОСУДАРСТВЕННУЮ ИНФОРМАЦИОННУЮ СИСТЕМУ ЭЛЕКТРОННЫХ ПЕРЕВОЗОЧНЫХ ДОКУМЕНТОВ

1. Настоящие Правила определяют порядок направления электронных договоров фрахтования и сведений, содержащихся в них, в государственную информационную систему электронных перевозочных документов (далее - государственная информационная система).

2. В настоящих Правилах понятия "участники информационного взаимодействия", "электронные перевозочные документы", "фрахтователь" и "фрахтовщик" используются в значениях, определенных в Федеральном законе "Устав автомобильного транспорта и городского наземного электрического транспорта", понятие "усиленная квалифицированная электронная подпись" используется в значении, определенном в Федеральном законе "Об электронной подписи", понятия "уникальный идентификатор документа", "оператор фрахтователя", "оператор фрахтовщика", "усиленная неквалифицированная электронная подпись" и "файл обмена" используются в значениях, определенных в Правилах обмена электронными перевозочными документами и сведениями, содержащимися в них, между участниками информационного взаимодействия, направления таких документов и сведений в государственную информационную систему электронных перевозочных документов, а также представления иной информации, связанной с обработкой таких документов и сведений, из информационной системы электронных перевозочных документов в государственную информационную систему электронных перевозочных документов по запросу оператора государственной информационной системы электронных перевозочных документов, утвержденных постановлением Правительства Российской Федерации от 21 мая 2022 г. N 931 "Об утверждении Правил обмена электронными перевозочными документами и сведениями, содержащимися в них, между участниками информационного взаимодействия, направления таких документов и сведений в государственную информационную систему электронных перевозочных документов, а также представления иной информации, связанной с обработкой таких документов и сведений, из информационной системы электронных перевозочных документов в государственную информационную систему электронных перевозочных документов по запросу оператора государственной информационной системы электронных перевозочных документов" (далее - Правила обмена электронными перевозочными документами).

3. Электронный договор фрахтования состоит из следующих файлов обмена:

а) файл обмена информации фрахтователя, состоящей из сведений о фрахтователе, фрахтовщике, наименовании груза, типе предоставляемого транспортного средства (при необходимости - количестве транспортных средств), маршруте и месте подачи транспортного средства, сроках выполнения перевозки, об определенном или неопределенном круге лиц, для перевозки которых предоставляется транспортное средство, о порядке допуска пассажиров для посадки в транспортное средство, установленном с учетом требований, предусмотренных Правилами перевозок пассажиров и багажа автомобильным транспортом и городским наземным электрическим транспортом, утвержденными постановлением Правительства Российской Федерации от 1 октября 2020 г. N 1586 "Об утверждении Правил перевозок пассажиров и багажа автомобильным транспортом и городским наземным электрическим транспортом" (в случае если транспортное средство предоставляется для перевозки определенного круга лиц), об иных условиях перевозки. Такой файл обмена подписывается усиленной квалифицированной электронной подписью или усиленной неквалифицированной электронной подписью фрахтователя (лица, уполномоченного на подписание электронного договора фрахтования от имени фрахтователя);

б) файл обмена информации фрахтовщика, состоящей из сведений о транспортном средстве и об иных условиях перевозки. Такой файл обмена подписывается усиленной квалифицированной электронной подписью или усиленной неквалифицированной электронной подписью фрахтовщика (лица, уполномоченного на подписание электронного договора фрахтования от имени фрахтовщика).

4. Порядок направления электронных договоров фрахтования и сведений, содержащихся в них, в государственную информационную систему приведен на схеме согласно приложению N 8 к Правилам обмена электронными перевозочными документами.

5. При направлении файлов обмена оператором информационной системы электронных перевозочных документов соблюдается следующая последовательность их направления в государственную информационную систему:

а) файл обмена информации фрахтователя направляется первым в государственную информационную систему;

б) к файлу обмена информации фрахтователя представляется файл обмена информации фрахтовщика (парный файл обмена). Файл обмена информации фрахтовщика направляется в государственную информационную систему после направления файла обмена информации фрахтователя.

6. Формирование и рассылка участникам информационного взаимодействия файла обмена информации фрахтователя осуществляется в следующей последовательности:

а) фрахтователь формирует файл обмена информации фрахтователя в информационной системе фрахтователя или непосредственно в информационной системе электронных перевозочных документов оператора фрахтователя;

б) файл обмена информации фрахтователя подписывается усиленной квалифицированной электронной подписью или усиленной неквалифицированной электронной подписью фрахтователя (лица, уполномоченного на подписание электронного договора фрахтования от имени фрахтователя);

в) фрахтователь направляет файл обмена информации фрахтователя оператору фрахтователя;

г) оператор фрахтователя при получении файла обмена информации фрахтователя осуществляет проверки такого файла обмена, указанные в пункте 8 Правил обмена электронными перевозочными документами. В случае если файл обмена информации фрахтователя содержит уникальный идентификатор документа, присвоенный фрахтователем из пула (массива значений) уникальных идентификаторов документа, полученных от оператора фрахтователя ранее, оператор фрахтователя проверяет принадлежность уникального идентификатора документа выданному ранее пулу (массиву значений) и его повторное неиспользование. Последующие действия осуществляются только при положительном результате проверки;

д) оператор фрахтователя направляет файл обмена информации фрахтователя фрахтовщику через оператора фрахтовщика, а также направляет такой файл обмена в государственную информационную систему.

7. Получение ответа из государственной информационной системы на файл обмена информации фрахтователя осуществляется в следующей последовательности:

а) государственная информационная система получает файл обмена информации фрахтователя и осуществляет проверки такого файла обмена, указанные в пункте 15 Правил обмена электронными перевозочными документами;

б) в случае положительного результата указанных в пункте 15 Правил обмена электронными перевозочными документами проверок такого файла обмена государственная информационная система присваивает уникальный идентификатор документа, если он ранее не был присвоен оператором фрахтователя или фрахтователем;

в) на основании запроса оператора фрахтователя о статусе обработки файла обмена информации фрахтователя государственная информационная система направляет оператору фрахтователя ответ с указанием статуса обработки, с уникальным идентификатором документа, если ранее такой уникальный идентификатор документа не был присвоен, или ответ об ошибке с указанием кода (кодов) ошибки.

8. Для получения пула (массива значений) уникальных идентификаторов документа из государственной информационной системы оператору фрахтователя необходимо заранее выполнить запрос в государственную информационную систему на получение пула (массива значений) уникальных идентификаторов документа, закрепленных за оператором информационной системы.

В целях обеспечения непрерывности бизнес-процесса оператор информационной системы электронных перевозочных документов, заключивший соглашение об электронном документообороте перевозочных документов с участником информационного взаимодействия - фрахтователем, по запросу такого участника информационного взаимодействия представляет ему пул (массив значений) уникальных идентификаторов документа из своего пула (массива значений), полученного из государственной информационной системы.

9. Если уникальный идентификатор документа не был присвоен фрахтователем на этапе формирования файла обмена информации фрахтователя, выполняется направление уникального идентификатора документа для электронного договора фрахтования в следующей последовательности:

а) оператор фрахтователя формирует ответ (XML-файл) с уникальным идентификатором документа (уникальным идентификатором документа, присвоенным ранее оператором фрахтователя, или уникальным идентификатором документа, присвоенным государственной информационной системой для электронного договора фрахтования);

б) оператор фрахтователя направляет ответ с уникальным идентификатором документа фрахтовщику через оператора фрахтовщика.

10. Формирование и рассылка участникам информационного взаимодействия файла обмена информации фрахтовщика осуществляется в следующей последовательности:

а) фрахтовщик после получения файла обмена информации фрахтователя формирует файл обмена информации фрахтовщика в информационной системе фрахтовщика или непосредственно в информационной системе электронных перевозочных документов оператора фрахтовщика, используя уникальный идентификатор документа, ранее присвоенный фрахтователем. Такой файл обмена содержит в том числе сведения о файле обмена информации фрахтователя и уникальный идентификатор документа;

б) файл обмена информации фрахтовщика подписывается усиленной квалифицированной электронной подписью или усиленной неквалифицированной электронной подписью фрахтовщика (лица, уполномоченного на подписание электронного договора фрахтования от имени фрахтовщика);

в) фрахтовщик направляет файл обмена информации фрахтовщика оператору фрахтовщика;

г) оператор фрахтовщика при получении от фрахтовщика файла обмена информации фрахтовщика осуществляет проверки такого файла обмена, указанные в пункте 8 Правил обмена электронными перевозочными документами. Последующие действия осуществляются только при положительном результате проверки;

д) оператор фрахтовщика направляет файл обмена информации фрахтовщика фрахтователю через оператора фрахтователя, а также направляет такой файл обмена в государственную информационную систему;

е) государственная информационная система получает файл обмена информации фрахтовщика и осуществляет проверки такого файла обмена, указанные в пункте 15 Правил обмена электронными перевозочными документами;

ж) в случае формирования по результатам исполнения подпункта "е" настоящего пункта новой версии файла обмена информации фрахтовщика оператор фрахтовщика заново направляет такой файл обмена фрахтователю через оператора фрахтователя, а также в государственную информационную систему.

ПРИЛОЖЕНИЕ N 8
к Правилам обмена электронными
перевозочными документами и сведениями,
содержащимися в них, между участниками
информационного взаимодействия,
направления таких документов и сведений
в государственную информационную систему
электронных перевозочных документов, а также
представления иной информации, связанной
с обработкой таких документов и сведений,
из информационной системы электронных
перевозочных документов в государственную
информационную систему электронных
перевозочных документов по запросу
оператора государственной информационной
системы электронных перевозочных документов

СХЕМА ОБМЕНА ЭЛЕКТРОННЫМИ ДОГОВОРАМИ ФРАХТОВАНИЯ И СВЕДЕНИЯМИ, СОДЕРЖАЩИМИСЯ В НИХ

Условные обозначения:

- Стартовое событие, начало            
- процесс, действие            
- подпроцесс            
- шлюз, показывает дальнейшие параллельные действия (должно быть выполнено И одно, И другое действие)            
- шлюз, показывает, одно дальнейшее действие (должно быть выполнено ИЛИ одно, ИЛИ другое действие)            
- поток, операция, отображает порядок в котором организованы действия            
- поток сообщений, отображает обмен сообщениями между участниками            
- объект данных (является результатом действий)            

Файлы обмена информации фрахтователя:

Т1 - Файл обмена информации фрахтователя;

Файлы обмена информации фрахтовщика:

Т2 - Файл обмена информации фрахтовщика;

Описание схемы обмена электронными договорами фрахтования и сведениями, содержащимися в них

Файл обмена Подписант - уполномоченное лицо Обязательность при информационном обмене
1. Файл обмена информации фрахтователя уполномоченное лицо фрахтователя да
2. Файл обмена информации фрахтовщика уполномоченное лицо фрахтовщика да

ПРИЛОЖЕНИЕ N 9
к Правилам обмена электронными
перевозочными документами и сведениями,
содержащимися в них, между участниками
информационного взаимодействия,
направления таких документов и сведений
в государственную информационную систему
электронных перевозочных документов, а также
представления иной информации, связанной
с обработкой таких документов и сведений,
из информационной системы электронных
перевозочных документов в государственную
информационную систему электронных
перевозочных документов по запросу
оператора государственной информационной
системы электронных перевозочных документов

ПРАВИЛА НАПРАВЛЕНИЯ ЭЛЕКТРОННЫХ ЗАКАЗОВ ИЛИ ЭЛЕКТРОННЫХ ЗАЯВОК, А ТАКЖЕ СВЕДЕНИЙ, СОДЕРЖАЩИХСЯ В НИХ, В ГОСУДАРСТВЕННУЮ ИНФОРМАЦИОННУЮ СИСТЕМУ ЭЛЕКТРОННЫХ ПЕРЕВОЗОЧНЫХ ДОКУМЕНТОВ

1. Настоящие Правила определяют порядок направления электронных заказов или электронных заявок, а также сведений, содержащихся в них, в государственную информационную систему электронных перевозочных документов (далее - государственная информационная система).

2. В настоящих Правилах понятия "участники информационного взаимодействия", "электронные перевозочные документы", "грузоотправитель" и "перевозчик" используются в значениях, определенных в Федеральном законе "Устав автомобильного транспорта и городского наземного электрического транспорта", понятие "водитель" используется в значении, определенном в Правилах перевозок грузов автомобильным транспортом, утвержденных постановлением Правительства Российской Федерации от 21 декабря 2020 г. N 2200 "Об утверждении Правил перевозок грузов автомобильным транспортом и о внесении изменений в пункт 2.1.1 Правил дорожного движения Российской Федерации", понятие "усиленная квалифицированная электронная подпись" используется в значении, определенном в Федеральном законе "Об электронной подписи", понятия "уникальный идентификатор документа", "оператор грузоотправителя", "оператор перевозчика", "усиленная неквалифицированная электронная подпись" и "файл обмена" используются в значениях, определенных в Правилах обмена электронными перевозочными документами и сведениями, содержащимися в них, между участниками информационного взаимодействия, направления таких документов и сведений в государственную информационную систему электронных перевозочных документов, а также представления иной информации, связанной с обработкой таких документов и сведений, из информационной системы электронных перевозочных документов в государственную информационную систему электронных перевозочных документов по запросу оператора государственной информационной системы электронных перевозочных документов, утвержденных постановлением Правительства Российской Федерации от 21 мая 2022 г. N 931 "Об утверждении Правил обмена электронными перевозочными документами и сведениями, содержащимися в них, между участниками информационного взаимодействия, направления таких документов и сведений в государственную информационную систему электронных перевозочных документов, а также представления иной информации, связанной с обработкой таких документов и сведений, из информационной системы электронных перевозочных документов в государственную информационную систему электронных перевозочных документов по запросу оператора государственной информационной системы электронных перевозочных документов" (далее - Правила обмена электронными перевозочными документами).

3. Электронный заказ или электронная заявка состоят из следующих файлов обмена:

а) файл обмена информации грузоотправителя, состоящей из сведений о грузоотправителе, перевозчике, об уполномоченных грузоотправителем лицах, адресах пунктов подачи транспортного средства, погрузки и выгрузки, о грузе, параметрах транспортного средства, необходимых для осуществления перевозки груза, а также об указаниях, необходимых для выполнения фитосанитарных, санитарных, карантинных требований, установленных законодательством Российской Федерации. Такой файл обмена подписывается усиленной квалифицированной электронной подписью или усиленной неквалифицированной электронной подписью грузоотправителя (лица, уполномоченного на подписание электронного заказа и (или) электронной заявки от имени грузоотправителя);

б) файл обмена информации перевозчика о приеме груза к перевозке, состоящей из сведений о транспортном средстве, водителе, лице, ответственном за организацию перевозки со стороны перевозчика, а также о размере платы за перевозку и (или) порядке расчетов. Такой файл обмена подписывается усиленной квалифицированной электронной подписью или усиленной неквалифицированной электронной подписью перевозчика (лица, уполномоченного на подписание электронного заказа и (или) электронной заявки) от имени перевозчика).

4. Порядок направления электронных заказов или электронных заявок и сведений, содержащихся в них, в государственную информационную систему, приведен на схеме согласно приложению N 10 к Правилам обмена электронными перевозочными документами.

5. При направлении файлов обмена оператором информационной системы электронных перевозочных документов соблюдается следующая последовательность их направления в государственную информационную систему:

а) файл обмена информации грузоотправителя направляется первым в государственную информационную систему;

б) к файлу обмена информации грузоотправителя представляется файл обмена информации перевозчика о приеме груза к перевозке (парный файл обмена). Файл обмена информации перевозчика о приеме груза к перевозке направляется в государственную информационную систему после направления файла обмена информации грузоотправителя.

6. Формирование и рассылка участникам информационного взаимодействия файла обмена информации грузоотправителя осуществляется в следующей последовательности:

а) грузоотправитель формирует файл обмена информации грузоотправителя в информационной системе грузоотправителя или непосредственно в информационной системе электронных перевозочных документов оператора грузоотправителя;

б) файл обмена информации грузоотправителя подписывается квалифицированной электронной подписью или усиленной неквалифицированной электронной подписью грузоотправителя (лица, уполномоченного на подписание электронного заказа и (или) электронной заявки от имени грузоотправителя);

в) грузоотправитель направляет файл обмена информации грузоотправителя оператору грузоотправителя;

г) оператор грузоотправителя при получении файла обмена информации грузоотправителя осуществляет проверки такого файла обмена, указанные в пункте 8 Правил обмена электронными перевозочными документами. В случае если файл обмена информации грузоотправителя содержит уникальный идентификатор документа, присвоенный грузоотправителем из пула (массива значений) уникальных идентификаторов документа, полученных от оператора грузоотправителя ранее, оператор грузоотправителя проверяет принадлежность уникального идентификатора документа выданному ранее пулу (массиву значений) и его повторное неиспользование. Последующие действия осуществляются только при положительном результате проверки;

д) оператор грузоотправителя направляет файл обмена информации грузоотправителя перевозчику через оператора перевозчика, а также направляет такой файл обмена в государственную информационную систему. В случае если в файле обмена информации грузоотправителя указаны иные получатели такого файла, оператор грузоотправителя направляет файл обмена информации грузоотправителя также операторам указанных получателей.

7. Получение ответа из государственной информационной системы на файл обмена информации грузоотправителя осуществляется в следующей последовательности:

а) государственная информационная система получает файл обмена информации грузоотправителя и осуществляет проверки такого файла обмена, указанные в пункте 15 Правил обмена электронными перевозочными документами;

б) в случае положительного результата указанных в пункте 15 Правил обмена электронными перевозочными документами проверок такого файла обмена государственная информационная система присваивает уникальный идентификатор документа, если он ранее не был присвоен оператором грузоотправителя или грузоотправителем;

в) на основании запроса оператора грузоотправителя о статусе обработки файла обмена информации грузоотправителя государственная информационная система направляет оператору грузоотправителя ответ с указанием статуса обработки, с уникальным идентификатором документа, если ранее такой уникальный идентификатор документа не был присвоен, или ответ об ошибке с указанием кода (кодов) ошибки.

8. Для получения пула (массива значений) уникальных идентификаторов документа из государственной информационной системы оператору грузоотправителя необходимо заранее выполнить запрос в государственную информационную систему на получение пула (массива значений) уникальных идентификаторов документа, закрепленных за оператором информационной системы.

В целях обеспечения непрерывности бизнес-процесса оператор информационной системы электронных перевозочных документов, заключивший соглашение об электронном документообороте перевозочных документов с участником информационного взаимодействия - грузоотправителем, по запросу такого участника информационного взаимодействия представляет ему пул (массив значений) уникальных идентификаторов документа из своего пула (массива значений), полученного из государственной информационной системы.

9. Если уникальный идентификатор документа не был присвоен грузоотправителем на этапе формирования файла обмена информации грузоотправителя, выполняется направление уникального идентификатора документа для электронного заказа или электронной заявки в следующей последовательности:

а) оператор грузоотправителя формирует ответ (XML-файл) с уникальным идентификатором документа (уникальным идентификатором документа, присвоенным ранее оператором грузоотправителя, или уникальным идентификатором документа, присвоенным государственной информационной системой для электронного заказа или электронной заявки);

б) оператор грузоотправителя направляет ответ с уникальным идентификатором документа перевозчику через оператора перевозчика.

10. Формирование и рассылка участникам информационного взаимодействия файла обмена информации перевозчика о приеме груза к перевозке осуществляется в следующей последовательности:

а) перевозчик после получения файла обмена информации грузоотправителя формирует файл обмена информации перевозчика о приеме груза к перевозке в информационной системе перевозчика или непосредственно в информационной системе электронных перевозочных документов оператора перевозчика, используя уникальный идентификатор документа, ранее присвоенный грузоотправителем. Такой файл обмена содержит в том числе сведения о файле обмена информации грузоотправителя и уникальный идентификатор документа;

б) файл обмена информации перевозчика о приеме груза к перевозке подписывается усиленной квалифицированной электронной подписью или усиленной неквалифицированной электронной подписью перевозчика (лица, уполномоченного на подписание электронного заказа и (или) электронной заявки от имени перевозчика);

в) перевозчик направляет файл обмена информации перевозчика о приеме груза к перевозке оператору перевозчика;

г) оператор перевозчика при получении от перевозчика файла обмена информации перевозчика о приеме груза к перевозке осуществляет проверки такого файла обмена, указанные в пункте 8 Правил обмена электронными перевозочными документами. Последующие действия осуществляются только при положительном результате проверки;

д) оператор перевозчика направляет файл обмена информации перевозчика о приеме груза к перевозке грузоотправителю через оператора грузоотправителя, а также направляет такой файл обмена в государственную информационную систему;

е) в файле обмена информации перевозчика о приеме груза к перевозке должны быть указаны иные получатели такого файла обмена, указанные в файле обмена информации грузоотправителя. Оператор перевозчика направляет файл обмена информации перевозчика о приеме груза к перевозке также операторам указанных получателей. В файле обмена информации перевозчика о приеме груза к перевозке не допускается указывать иных получателей, не указанных в файле обмена информации грузоотправителя;

ж) государственная информационная система получает файл обмена информации перевозчика о приеме груза к перевозке и осуществляет проверки такого файла обмена, указанные в пункте 15 Правил обмена электронными перевозочными документами;

з) в случае формирования по результатам исполнения подпункта "ж" настоящего пункта новой версии файла обмена информации перевозчика о приеме груза к перевозке оператор перевозчика заново направляет такой файл обмена грузоотправителю через оператора грузоотправителя, а также в государственную информационную систему.

ПРИЛОЖЕНИЕ N 10
к Правилам обмена электронными
перевозочными документами и сведениями,
содержащимися в них, между участниками
информационного взаимодействия,
направления таких документов и сведений
в государственную информационную систему
электронных перевозочных документов, а также
представления иной информации, связанной
с обработкой таких документов и сведений,
из информационной системы электронных
перевозочных документов в государственную
информационную систему электронных
перевозочных документов по запросу
оператора государственной информационной
системы электронных перевозочных документов

СХЕМА ОБМЕНА ЭЛЕКТРОННЫМИ ЗАКАЗАМИ ИЛИ ЭЛЕКТРОННЫМИ ЗАЯВКАМИ, А ТАКЖЕ СВЕДЕНИЯМИ, СОДЕРЖАЩИМИСЯ В НИХ

Условные обозначения:

- Стартовое событие, начало            
- процесс, действие            
- подпроцесс            
- шлюз, показывает дальнейшие параллельные действия (должно быть выполнено И одно, И другое действие)            
- шлюз, показывает, одно дальнейшее действие (должно быть выполнено ИЛИ одно, ИЛИ другое действие)            
- поток, операция, отображает порядок в котором организованы действия            
- поток сообщений, отображает обмен сообщениями между участниками            
- объект данных (является результатом действий)            

Файлы обмена информации грузоотправителя:

Т1 - Файл обмена информации грузоотправителя;

Файлы обмена информации перевозчика:

Т2 - Файл обмена информации перевозчика.

Описание схемы обмена электронными заказами или электронными заявками, а также сведениями, содержащимися в них

Файл обмена Подписант - уполномоченное лицо Обязательность при информационном обмене
1. Файл обмена информации грузоотправителя уполномоченное лицо грузоотправителя да
2. Файл обмена информации перевозчика о приеме груза к перевозке уполномоченное лицо перевозчика да

ПРИЛОЖЕНИЕ N 11
к Правилам обмена электронными
перевозочными документами и сведениями,
содержащимися в них, между участниками
информационного взаимодействия,
направления таких документов и сведений
в государственную информационную систему
электронных перевозочных документов, а также
представления иной информации, связанной
с обработкой таких документов и сведений,
из информационной системы электронных
перевозочных документов в государственную
информационную систему электронных
перевозочных документов по запросу
оператора государственной информационной
системы электронных перевозочных документов

ПРАВИЛА НАПРАВЛЕНИЯ ЭЛЕКТРОННЫХ ПУТЕВЫХ ЛИСТОВ И СВЕДЕНИЙ, СОДЕРЖАЩИХСЯ В НИХ, В ГОСУДАРСТВЕННУЮ ИНФОРМАЦИОННУЮ СИСТЕМУ ЭЛЕКТРОННЫХ ПЕРЕВОЗОЧНЫХ ДОКУМЕНТОВ

1. Настоящие Правила определяют порядок направления электронных путевых листов и сведений, содержащихся в них, в государственную информационную систему электронных перевозочных документов (далее - государственная информационная система).

2. В настоящих Правилах понятие "электронные перевозочные документы" используется в значении, определенном в Федеральном законе "Устав автомобильного транспорта и городского наземного электрического транспорта", понятие "водитель" используется в значении, определенном в Правилах перевозок грузов автомобильным транспортом, утвержденных постановлением Правительства Российской Федерации от 21 декабря 2020 г. N 2200 "Об утверждении Правил перевозок грузов автомобильным транспортом и о внесении изменений в пункт 2.1.1 Правил дорожного движения Российской Федерации", понятие "усиленная квалифицированная электронная подпись" используется в значении, определенном в Федеральном законе "Об электронной подписи", понятия "лицо, ответственное за выпуск на линию транспортного средства", "лицо, уполномоченное на проставление в путевом листе показаний одометра", "уникальный идентификатор документа", "усиленная неквалифицированная электронная подпись" и "файл обмена" используются в значениях, определенных в Правилах обмена электронными перевозочными документами и сведениями, содержащимися в них, между участниками информационного взаимодействия, направления таких документов и сведений в государственную информационную систему электронных перевозочных документов, а также представления иной информации, связанной с обработкой таких документов и сведений, из информационной системы электронных перевозочных документов в государственную информационную систему электронных перевозочных документов по запросу оператора государственной информационной системы электронных перевозочных документов, утвержденных постановлением Правительства Российской Федерации от 21 мая 2022 г. N 931 "Об утверждении Правил обмена электронными перевозочными документами и сведениями, содержащимися в них, между участниками информационного взаимодействия, направления таких документов и сведений в государственную информационную систему электронных перевозочных документов, а также представления иной информации, связанной с обработкой таких документов и сведений, из информационной системы электронных перевозочных документов в государственную информационную систему электронных перевозочных документов по запросу оператора государственной информационной системы электронных перевозочных документов" (далее - Правила обмена электронными перевозочными документами).

3. Электронный путевой лист состоит из следующих файлов обмена:

а) файл обмена информации об обстоятельствах и особенностях рейса, состоящей из сведений о лице, оформившем путевой лист, о сроке действия путевого листа, о транспортном средстве, о водителе (водителях) транспортного средства, о виде перевозки и о виде сообщения (городское, пригородное или междугородное). Такой файл обмена подписывается усиленной квалифицированной электронной подписью или усиленной неквалифицированной электронной подписью лица, ответственного за выпуск на линию транспортного средства;

б) файл обмена информации о результате предсменного, предрейсового медицинского осмотра, состоящей из сведений о дате и времени проведения предсменного, предрейсового медицинского осмотра, о результате проведения предсменного, предрейсового медицинского осмотра, о водителе (водителях), о медицинском работнике, состоящем в штате юридического лица или индивидуального предпринимателя, осуществляющего деятельность по перевозке пассажиров и багажа, грузов, или о медицинской организации и медицинском работнике, состоящем в штате медицинской организации. Такой файл обмена подписывается усиленной квалифицированной электронной подписью медицинского работника, проводившего предсменный, предрейсовый медицинский осмотр;

в) файл обмена информации о результате предрейсового или предсменного контроля технического состояния транспортного средства и выпуске транспортного средства на линию (формируется, если обязательность проведения предрейсового или предсменного контроля технического состояния транспортного средства предусмотрена законодательством Российской Федерации), состоящей из сведений о дате и времени проведения предрейсового или предсменного контроля технического состояния транспортного средства, о результате проведения предрейсового или предсменного контроля технического состояния транспортного средства, о дате и времени выпуска транспортного средства на линию, о должностном лице, ответственном за выпуск на линию транспортного средства. Такой файл обмена подписывается усиленной квалифицированной электронной подписью или усиленной неквалифицированной электронной подписью лица, ответственного за выпуск на линию транспортного средства;

г) файл обмена информации о показаниях одометра при выезде транспортного средства с парковки (парковочного места) или при приеме транспортного средства от другого водителя, состоящей из сведений о дате и времени выезда транспортного средства с парковки (парковочного места) или о дате и времени приема транспортного средства, о показаниях одометра при выезде транспортного средства с парковки (парковочного места) или при приеме транспортного средства. Такой файл обмена подписывается усиленной квалифицированной электронной подписью или усиленной неквалифицированной электронной подписью лица, уполномоченного на проставление в путевом листе показаний одометра;

д) файл обмена информации о показаниях одометра при заезде транспортного средства на парковку (парковочное место) или при сдаче транспортного средства другому водителю, состоящей из сведений о дате и времени заезда транспортного средства на парковку (парковочное место) или о дате и времени сдачи транспортного средства, о показаниях одометра при заезде транспортного средства на парковку (парковочное место) или при сдаче транспортного средства. Такой файл обмена подписывается усиленной квалифицированной электронной подписью или усиленной неквалифицированной электронной подписью лица, уполномоченного на проставление в путевом листе показаний одометра;

е) файл обмена информации о результате послесменного, послерейсового медицинского осмотра (формируется, если обязательность проведения послесменного, послерейсового медицинского осмотра предусмотрена законодательством Российской Федерации), состоящей из сведений о дате и времени проведения послесменного, послерейсового медицинского осмотра, о результате проведения послесменного, послерейсового медицинского осмотра, о водителе (водителях) транспортного средства, о медицинском работнике, состоящем в штате юридического лица или индивидуального предпринимателя, осуществляющего деятельность по перевозке пассажиров и багажа, грузов, или о медицинской организации и медицинском работнике, состоящем в штате медицинской организации. Такой файл обмена подписывается усиленной квалифицированной электронной подписью медицинского работника, проводившего послесменный, послерейсовый медицинский осмотр.

4. Порядок направления электронных путевых листов и сведений, содержащихся в них, в государственную информационную систему приведен на схемах согласно приложению N 12 к Правилам обмена электронными перевозочными документами.

5. При направлении файлов обмена оператором информационной системы электронных перевозочных документов соблюдается следующая последовательность их направления в государственную информационную систему:

а) файл обмена информации об обстоятельствах и особенностях рейса, файл обмена информации о результате предсменного, предрейсового медицинского осмотра, файл обмена информации о результате предрейсового или предсменного контроля технического состояния транспортного средства и выпуске транспортного средства на линию (при оформлении) и файл обмена информации о показаниях одометра при выезде транспортного средства с парковки (парковочного места) или при приеме транспортного средства от другого водителя направляются в государственную информационную систему одновременно до выезда транспортного средства с парковки и до направления в государственную информационную систему файла обмена информации о показаниях одометра при заезде транспортного средства на парковку (парковочное место) или при сдаче транспортного средства другому водителю;

б) файл обмена информации о показаниях одометра при заезде транспортного средства на парковку (парковочное место) или при сдаче транспортного средства другому водителю направляется в государственную информационную систему после направления в государственную информационную систему файла обмена информации о показаниях одометра при выезде транспортного средства с парковки (парковочного места) или при приеме транспортного средства от другого водителя. В случае если обязательность проведения послесменного, послерейсового медицинского осмотра предусмотрена законодательством Российской Федерации, файл обмена информации о результате послесменного, послерейсового медицинского осмотра направляется в государственную информационную систему одновременно с файлом обмена информации о показаниях одометра при заезде транспортного средства на парковку (парковочное место) или при сдаче транспортного средства другому водителю или после направления в государственную информационную систему файла обмена информации о показаниях одометра при заезде транспортного средства на парковку (парковочное место) или при сдаче транспортного средства другому водителю.

6. В случае формирования электронного путевого листа, содержащего сведения более чем об одном водителе транспортного средства, файлы обмена информации о результате предсменного, предрейсового медицинского осмотра и файлы обмена информации о результате послесменного, послерейсового медицинского осмотра (при оформлении) формируются в отношении каждого водителя, сведения о котором включены в файл обмена информации об обстоятельствах и особенностях рейса.

7. В случае формирования нескольких электронных путевых листов на одно транспортное средство с приемом-сдачей такого транспортного средства последующему водителю по окончании рабочего дня (смены, рейса) предыдущего водителя без заезда транспортного средства на парковку:

а) файлы обмена информации первоначального электронного путевого листа формируются и направляются в государственную информационную систему в порядке, предусмотренном пунктом 5 настоящих Правил;

б) при формировании файлов обмена информации последующих электронных путевых листов:

файлы обмена информации о результате предрейсового или предсменного контроля технического состояния транспортного средства и выпуске транспортного средства на линию не формируются;

в файле обмена информации об обстоятельствах и особенностях рейса указывается уникальный идентификатор документа, сформированного и направленного в государственную информационную систему;

файлы обмена информации о результате предсменного, предрейсового медицинского осмотра в отношении последующего водителя подписываются медицинским работником, проводившим предсменный, предрейсовый медицинский осмотр, и направляются в государственную информационную систему до приема транспортного средства последующим водителем;

файлы обмена информации о показаниях одометра при приеме- передаче транспортного средства от предыдущего водителя последующему водителю подписываются лицом, уполномоченным на проставление в путевом листе показаний одометра, и направляются в государственную информационную систему до приема транспортного средства последующим водителем;

файлы обмена информации о результате послесменного, послерейсового медицинского осмотра (при оформлении) в отношении соответствующего водителя подписываются медицинским работником, проводившим послесменный, послерейсовый медицинский осмотр, и направляются в государственную информационную систему по окончании рабочего дня (смены, рейса) соответствующего водителя.

8. Формирование и рассылка файла обмена информации об обстоятельствах и особенностях рейса, файла обмена информации о результате предсменного, предрейсового медицинского осмотра, файла обмена информации о результате предрейсового или предсменного контроля технического состояния транспортного средства и выпуске транспортного средства на линию (при оформлении) и файла обмена информации о показаниях одометра при выезде транспортного средства с парковки (парковочного места) или при приеме транспортного средства от другого водителя осуществляется в следующей последовательности:

а) формирование файла обмена информации об обстоятельствах и особенностях рейса осуществляется любым уполномоченным лицом собственника транспортного средства (владельца, в том числе арендодателя транспортного средства в случае, если транспортное средство предоставлено во временное владение и пользование за плату по договору аренды транспортного средства с экипажем) (далее - собственник (владелец) транспортного средства) при условии подписания такого файла обмена усиленной квалифицированной электронной подписью или усиленной неквалифицированной электронной подписью лица, ответственного за выпуск на линию транспортного средства;

б) лицо, ответственное за выпуск на линию транспортного средства, подписывает файл обмена информации об обстоятельствах и особенностях рейса и файл обмена информации о результате предрейсового или предсменного контроля технического состояния транспортного средства и выпуске транспортного средства на линию (при оформлении) в информационной системе собственника (владельца) транспортного средства или непосредственно в информационной системе электронных перевозочных документов после проверки наличия подписанных файла обмена информации о результате предсменного, предрейсового медицинского осмотра и файла обмена информации о показаниях одометра при выезде транспортного средства с парковки (парковочного места) или при приеме транспортного средства от другого водителя;

в) файлы обмена, указанные в подпункте "б" настоящего пункта, одновременно направляются оператору информационной системы электронных перевозочных документов;

г) оператор информационной системы электронных перевозочных документов при получении файлов обмена, указанных в подпункте "б" настоящего пункта, осуществляет проверки каждого файла обмена, указанные в пункте 8 Правил обмена электронными перевозочными документами. Оператор информационной системы электронных перевозочных документов проверяет принадлежность уникального идентификатора документа выданному ранее пулу (массиву значений) и его повторное неиспользование. Последующие действия осуществляются только при положительном результате проверки уникального идентификатора документа и положительных результатах проверки каждого файла обмена;

д) оператор информационной системы электронных перевозочных документов одновременно направляет файлы обмена, указанные в подпункте "б" настоящего пункта, в государственную информационную систему. В случае если в файле обмена информации об обстоятельствах и особенностях рейса указаны иные получатели такого файла обмена, оператор информационной системы электронных перевозочных документов направляет файлы обмена, указанные в подпункте "б" настоящего пункта, также операторам указанных получателей.

9. Получение ответа из государственной информационной системы на файлы обмена, указанные в подпункте "б" пункта 8 настоящих Правил, осуществляется в следующей последовательности:

а) государственная информационная система получает файлы обмена, указанные в подпункте "б" пункта 8 настоящих Правил, и осуществляет проверки таких файлов обмена, указанные в пункте 15 Правил обмена электронными перевозочными документами;

б) на основании запроса оператора информационной системы электронных перевозочных документов о статусе обработки файлов обмена, указанных в подпункте "б" пункта 8 настоящих Правил, государственная информационная система направляет оператору информационной системы электронных перевозочных документов ответ с указанием статуса обработки или ответ об ошибке с указанием кода (кодов) ошибки. В случае получения ответа об ошибке от государственной информационной системы формируются новые версии файлов обмена, указанных в подпункте "б" пункта 8 настоящих Правил;

в) в случае формирования по результатам исполнения подпункта "б" настоящего пункта новых версий файлов обмена, указанных в подпункте "б" пункта 8 настоящих Правил, оператор информационной системы электронных перевозочных документов заново одновременно направляет такие файлы обмена в государственную информационную систему.

10. Уникальный идентификатор документа присваивается лицом, ответственным за выпуск на линию транспортного средства, из пула (массива значений) уникальных идентификаторов документа, полученных от оператора информационной системы электронных перевозочных документов ранее.

Для получения пула (массива значений) уникальных идентификаторов документа из государственной информационной системы оператору информационной системы электронных перевозочных документов необходимо заранее выполнить запрос в государственную информационную систему на получение пула (массива значений) уникальных идентификаторов документа, закрепленных за оператором информационной системы электронных перевозочных документов.

В целях обеспечения непрерывности бизнес-процесса оператор информационной системы электронных перевозочных документов, заключивший соглашение об электронном документообороте перевозочных документов с собственником (владельцем) транспортного средства, по запросу собственника (владельца) транспортного средства представляет ему пул (массив значений) уникальных идентификаторов документа из своего пула (массива значений), полученного из государственной информационной системы.

11. Формирование и рассылка файла обмена информации о показаниях одометра при заезде транспортного средства на парковку (парковочное место) или при сдаче транспортного средства другому водителю осуществляется в следующей последовательности:

а) лицо, уполномоченное на проставление в путевом листе показаний одометра, по факту возвращения транспортного средства на парковку или сдачи транспортного средства формирует файл обмена информации о показаниях одометра при заезде транспортного средства на парковку (парковочное место) или при сдаче транспортного средства другому водителю в информационной системе собственника (владельца) транспортного средства или непосредственно в информационной системе электронных перевозочных документов;

б) файл обмена информации о показаниях одометра при заезде транспортного средства на парковку (парковочное место) или при сдаче транспортного средства другому водителю подписывается усиленной квалифицированной электронной подписью или усиленной неквалифицированной электронной подписью лица, уполномоченного на проставление в путевом листе показаний одометра;

в) файл обмена информации о показаниях одометра при заезде транспортного средства на парковку (парковочное место) или при сдаче транспортного средства другому водителю направляется оператору информационной системы электронных перевозочных документов;

г) оператор информационной системы электронных перевозочных документов при получении файла обмена информации о показаниях одометра при заезде транспортного средства на парковку (парковочное место) или при сдаче транспортного средства другому водителю осуществляет проверки такого файла обмена, указанные в пункте 8 Правил обмена электронными перевозочными документами. Последующие действия осуществляются только при положительном результате проверки;

д) оператор информационной системы электронных перевозочных документов направляет файл обмена информации о показаниях одометра при заезде транспортного средства на парковку (парковочное место) или при сдаче транспортного средства другому водителю в государственную информационную систему. В случае если в файле обмена информации об обстоятельствах и особенностях рейса указаны иные получатели такого файла обмена, оператор информационной системы электронных перевозочных документов направляет файл обмена информации о показаниях одометра при заезде транспортного средства на парковку (парковочное место) или при сдаче транспортного средства другому водителю также операторам указанных получателей;

е) государственная информационная система получает файл обмена информации о показаниях одометра при заезде транспортного средства на парковку (парковочное место) или при сдаче транспортного средства другому водителю и осуществляет проверки такого файла обмена, указанные в пункте 15 Правил обмена электронными перевозочными документами.

12. Формирование и рассылка файла обмена информации о результате послесменного, послерейсового медицинского осмотра (если обязательность проведения послесменного, послерейсового медицинского осмотра предусмотрена законодательством Российской Федерации) осуществляется в следующей последовательности:

а) медицинский работник, проводивший послесменный, послерейсовый медицинский осмотр по окончании рабочего дня (смены, рейса) водителя, формирует файл обмена информации о результате послесменного, послерейсового медицинского осмотра в информационной системе собственника (владельца) транспортного средства (если такой медицинский работник состоит в штате собственника (владельца) транспортного средства), в информационной системе медицинского работника (медицинской организации, в штате которой состоит такой медицинский работник) или непосредственно в информационной системе электронных перевозочных документов;

б) файл обмена информации о результате послесменного, послерейсового медицинского осмотра подписывается квалифицированной электронной подписью медицинского работника, проводившего послесменный, послерейсовый медицинский осмотр;

в) файл обмена информации о результате послесменного, послерейсового медицинского осмотра направляется собственником (владельцем) транспортного средства оператору информационной системы электронных перевозочных документов;

г) оператор информационной системы электронных перевозочных документов при получении файла обмена информации о результате послесменного, послерейсового медицинского осмотра осуществляет проверки такого файла обмена, указанные в пункте 8 Правил обмена электронными перевозочными документами. Последующие действия осуществляются только при положительном результате проверки;

д) оператор информационной системы электронных перевозочных документов направляет файл обмена информации о результате послесменного, послерейсового медицинского осмотра в государственную информационную систему. В случае если в файле обмена информации об обстоятельствах и особенностях рейса указаны иные получатели такого файла обмена, оператор информационной системы электронных перевозочных документов направляет файл обмена информации о результате послесменного, послерейсового медицинского осмотра также операторам указанных получателей;

е) государственная информационная система получает файл обмена информации о результате послесменного, послерейсового медицинского осмотра и осуществляет проверки такого файла обмена, указанные в пункте 15 Правил обмена электронными перевозочными документами.

ПРИЛОЖЕНИЕ N 12
к Правилам обмена электронными
перевозочными документами и сведениями,
содержащимися в них, между участниками
информационного взаимодействия,
направления таких документов и сведений
в государственную информационную систему
электронных перевозочных документов, а также
представления иной информации, связанной
с обработкой таких документов и сведений,
из информационной системы электронных
перевозочных документов в государственную
информационную систему электронных
перевозочных документов по запросу
оператора государственной информационной
системы электронных перевозочных документов

СХЕМЫ ОБМЕНА ЭЛЕКТРОННЫМИ ПУТЕВЫМИ ЛИСТАМИ И СВЕДЕНИЯМИ, СОДЕРЖАЩИМИСЯ В НИХ

Схема N 1

Условные обозначения:

- Стартовое событие, начало            
- процесс, действие            
- опциональный процесс, действие            
- подпроцесс            
- шлюз, показывает дальнейшие параллельные действия (должно быть выполнено И одно, И другое)            
- шлюз, показывает, одно дальнейшее действие (должно быть выполнено ИЛИ одно, ИЛИ другое)            
- поток операция, отображает порядок в котором организованы действия            
- поток сообщений, отображает обмен сообщениями между участниками            
- объект данных (является результатом действий)            

Т1 - Файл обмена информации об обстоятельствах и особенностях рейса;

Т2 - Файл обмена информации о результате предсменного, предрейсового медицинского осмотра;

Т3 - файл обмена информации о результате предрейсового или предсменного контроля технического состояния транспортного средства и выпуске транспортного средства на линию;

Т4 - Файл обмена информации о показаниях одометра при выезде ТС с парковки (парковочного места)/при приеме-сдаче ТС;

Т5 - Файл обмена информации о показаниях одометра при заезде ТС на парковку (парковочное место)/при приеме-сдаче ТС;

Т6 - Файл обмена информации о прохождении послесменного, послерейсового медицинского осмотра.

Схема N 2

Описание схем обмена электронными путевыми листами и сведениями, содержащимися в них

Файл обмена Подписант - уполномоченное лицо Обязательность при информационном обмене
1. Файл обмена информации об обстоятельствах и особенностях рейса лицо, ответственное за выпуск на линию транспортного средства да
2. Файл обмена информации о результате предсменного. предрейсового медицинского осмотра медицинский работник да
3. Файл обмена информации о результате предрейсового или предсменного контроля технического состояния транспортного средства и выпуске транспортного средства на линию лицо, ответственное за выпуск на линию транспортного средства да
4. Файл обмена информации о показаниях одометра при выезде транспортного средства с парковки (парковочного места) или при приеме транспортного средства от другого водителя лицо, уполномоченное на проставление в путевом листе показаний одометра да
5. Файл обмена информации о показаниях одометра при заезде транспортного средства на парковку (парковочное место) или при сдаче транспортного средства другому водителю лицо, уполномоченное на проставление в путевом листе показаний одометра да
6. Файл обмена информации о результате послесменного. послерейсового медицинского осмотра медицинский работник нет".