ФЕДЕРАЛЬНАЯ НАЛОГОВАЯ СЛУЖБА
ПРИКАЗ
от 6 июня 2023 г. N ЕД-7-14/382@
ОБ УТВЕРЖДЕНИИ ТРЕБОВАНИЙ К СОСТАВУ И СТРУКТУРЕ ФАЙЛОВ, СОДЕРЖАЩИХ СВЕДЕНИЯ ИЗ ЕДИНОГО ГОСУДАРСТВЕННОГО РЕЕСТРА ЮРИДИЧЕСКИХ ЛИЦ И ЕДИНОГО ГОСУДАРСТВЕННОГО РЕЕСТРА ИНДИВИДУАЛЬНЫХ ПРЕДПРИНИМАТЕЛЕЙ, ПРЕДОСТАВЛЯЕМЫХ ФНС РОССИИ В СООТВЕТСТВИИ С ПОЛОЖЕНИЯМИ ФЕДЕРАЛЬНОГО ЗАКОНА ОТ 8 АВГУСТА 2001 ГОДА N 129-ФЗ "О ГОСУДАРСТВЕННОЙ РЕГИСТРАЦИИ ЮРИДИЧЕСКИХ ЛИЦ И ИНДИВИДУАЛЬНЫХ ПРЕДПРИНИМАТЕЛЕЙ"
В целях обеспечения возможности предоставления органам государственной власти, иным государственным органам, органам государственных внебюджетных фондов, органам местного самоуправления, Банку России, физическим и юридическим лицам сведений, содержащихся в Едином государственном реестре юридических лиц и Едином государственном реестре индивидуальных предпринимателей (далее - сведения из ЕГРЮЛ, ЕГРИП), в соответствии со статьями 6, 7, 9 и 11 Федерального закона от 8 августа 2001 года N 129-ФЗ "О государственной регистрации юридических лиц и индивидуальных предпринимателей", пунктом 12 Порядка, форм и сроков предоставления содержащихся в Едином государственном реестре юридических лиц и Едином государственном реестре индивидуальных предпринимателей сведений и документов, а также информации и справки, указанных в пунктах 5 и 6 статьи 6 Федерального закона от 8 августа 2001 года N 129-ФЗ "О государственной регистрации юридических лиц и индивидуальных предпринимателей", утвержденного приказом Министерства финансов Российской Федерации от 5 августа 2019 года N 121н (зарегистрирован Министерством юстиции Российской Федерации 11 октября 2019 года, регистрационный номер 56206), пунктами 2 и 3 Порядка, формы и сроков предоставления сведений и документов, содержащихся в Едином государственном реестре юридических лиц и Едином государственном реестре индивидуальных предпринимателей, органам государственной власти, иным государственным органам, судам, органам государственных внебюджетных фондов, органам местного самоуправления, Банку России, нотариусам, утвержденного приказом Министерства финансов Российской Федерации от 26 ноября 2018 года N 238н (зарегистрирован Министерством юстиции Российской Федерации 31 января 2019 года, регистрационный номер 53640), приказываю:
1. Утвердить:
Требования к составу и структуре файла, содержащего сведения из Единого государственного реестра юридических лиц, (версия 4.07) согласно приложению N 1 к настоящему приказу;
Требования к составу и структуре файла, содержащего сведения из Единого государственного реестра индивидуальных предпринимателей, (версия 4.06) согласно приложению N 2 к настоящему приказу.
2. Установить, что требования, указанные в пункте 1 настоящего приказа, вступают в силу с 1 июля 2023 года.
3. Управлению регистрации и учета налогоплательщиков (Д.Е. Кузьмичев) обеспечить в пятидневный срок с даты утверждения настоящего приказа размещение на сайте ФНС России требований, поименованных в пункте 1 настоящего приказа.
4. Управлению информационных технологий (В.П. Кулешов) совместно с Межрегиональной инспекцией Федеральной налоговой службы по централизованной обработке данных (И.Г. Пучков), управлениям ФНС России по субъектам Российской Федерации обеспечить в недельный срок с даты утверждения настоящего приказа информирование органов государственной власти, иных государственных органов, органов государственных внебюджетных фондов, органов местного самоуправления, Банка России о порядке предоставления сведений из ЕГРЮЛ и ЕГРИП, установленном пунктами 5 и 6 настоящего приказа.
5. Межрегиональной инспекции Федеральной налоговой службы по централизованной обработке данных (И.Г. Пучков), Федеральному казенному учреждению "Налог-Сервис" ФНС России (г. Москва) (Р.В. Филимошин) обеспечить предоставление сведений из ЕГРЮЛ и ЕГРИП согласно требованиям, утвержденным пунктом 1 настоящего приказа, всем заинтересованным лицам посредством сервисов официального сайта ФНС России с 1 июля 2023 года.
6. Межрегиональной инспекции Федеральной налоговой службы по централизованной обработке данных (И.Г. Пучков), Федеральному казенному учреждению "Налог-Сервис" ФНС России (Р.В. Филимошин), управлениям Федеральной налоговой службы по субъектам Российской Федерации обеспечить предоставление сведений из ЕГРЮЛ и ЕГРИП органам государственной власти, иным государственным органам, органам государственных внебюджетных фондов, органам местного самоуправления:
с 1 июля 2023 года по 1 января 2024 года - в соответствии с готовностью указанных органов согласно требованиям, указанным в пункте 1 настоящего приказа, или до готовности указанных органов согласно требованиям, действовавшим до утверждения настоящего приказа;
с 1 января 2024 года - исключительно согласно требованиям, указанным в пункте 1 настоящего приказа.
7. Признать утратившими силу с 1 января 2024 года:
приказ Федеральной налоговой службы от 13 ноября 2020 года N ЕД-7-14/820@ "Об утверждении требований к составу и структуре файлов, содержащих сведения из Единого государственного реестра юридических лиц и Единого государственного реестра индивидуальных предпринимателей, предоставляемых ФНС России в соответствии с положениями Федерального закона от 8 августа 2001 года N 129-ФЗ "О государственной регистрации юридических лиц и индивидуальных предпринимателей";
приказ Федеральной налоговой службы от 18 января 2021 года N ЕД-7-14/17@ "О внесении изменений в приказ ФНС России от 13.11.2020 N ЕД-7-14/820@".
8. Контроль за исполнением настоящего приказа возложить на заместителя руководителя Федеральной налоговой службы, координирующего вопросы государственной регистрации юридических и физических лиц.
Руководитель
Федеральной налоговой службы
Д.В. ЕГОРОВ
Приложение N 1
УТВЕРЖДЕНЫ
приказом ФНС России
от "__" _______ 2023 г. N ___
Требования к составу и структуре файла, содержащего сведения из Единого государственного реестра юридических лиц, (версия 4.07), вступают в силу с 01.07.2023 (пункт 2).
ТРЕБОВАНИЯ К СОСТАВУ И СТРУКТУРЕ ФАЙЛА, СОДЕРЖАЩЕГО СВЕДЕНИЯ ИЗ ЕДИНОГО ГОСУДАРСТВЕННОГО РЕЕСТРА ЮРИДИЧЕСКИХ ЛИЦ
I. ОБЩИЕ ПОЛОЖЕНИЯ
1. Настоящий формат описывает требования к XML-файлам (далее - файл обмена) предоставления налоговыми органами регионального и федерального уровня сведений из Единого государственного реестра юридических лиц органам государственной власти, иным государственным органам, органам государственных внебюджетных фондов, органам местного самоуправления, Банку России, юридическим и физическим лицам в электронной форме.
2. Номер версии настоящего формата 4.07, часть CCCXI.
II. ОПИСАНИЕ ФАЙЛА ОБМЕНА
3. Имя файла обмена должно иметь следующий вид:
R_T_P_O_GGGGMMDD_N, где:
R_T - префикс, принимающий значение:
VO_RUGFO - для файла обмена, содержащего информацию с открытыми сведениями (отсутствуют сведения о рождении, сведения о документах, удостоверяющих личность, и адресах физических лиц, а также сведения, имеющие признак ограничения доступа к сведениям);
VO_RUGFZ - для файла обмена, содержащего информацию с закрытыми сведениями (присутствуют сведения о рождении, сведения о документах, удостоверяющих личность, и адресах физических лиц, а также сведения, имеющие признак ограничения доступа к сведениям);
VO_RUGFD - для файла обмена, содержащего информацию со сведениями, имеющими признак ограничения доступа к сведениям, в котором присутствуют сведения о рождении и об адресах физических лиц, являющихся лицами, имеющими право без доверенности действовать от имени юридических лиц и (или) участниками (учредителями) юридических лиц, но отсутствуют сведения о документах, удостоверяющих личность;
P - идентификатор получателя информации (принимает значение 0000, т.к. файл обмена подлежит рассылке по нескольким адресатам (массовой рассылке);
O - идентификатор отправителя информации, для налоговых органов представляется в виде четырехразрядного кода налогового органа;
GGGG - год формирования передаваемого файла, MM - месяц, DD - день;
N - идентификационный номер файла (длина - от 1 до 36 знаков. Идентификационный номер файла должен обеспечивать уникальность файла).
Расширение имени файла - xml. Расширение имени файла может указываться как строчными, так и прописными буквами.
Параметры первой строки файла обмена
Первая строка XML-файла должна иметь следующий вид:
<?xml version="1.0" encoding = "windows-1251"?>
Имя файла, содержащего XML-схему файла обмена, должно иметь следующий вид:
VO_RUGF_2_311_26_04_07_xx, где xx - номер версии схемы.
Расширение имени файла - xsd.
XML-схема файла обмена приводится отдельным файлом.
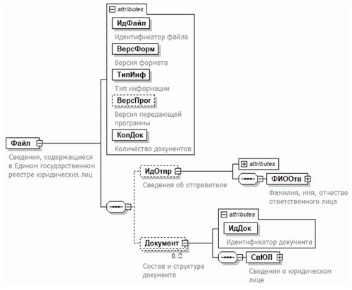
4. Логическая модель файла обмена представлена в виде диаграммы структуры файла обмена на рисунке 1 настоящего формата. Элементами логической модели файла обмена являются элементы и атрибуты XML-файла. Перечень структурных элементов логической модели файла обмена и сведения о них приведены в таблицах 4.1 - 4.134 настоящего формата.
Для каждого структурного элемента логической модели файла обмена приводятся следующие сведения:
наименование элемента. Приводится полное наименование элемента. В строке таблицы могут быть описаны несколько элементов, наименования которых разделены символом "|". Такая форма записи применяется при наличии в файле обмена только одного элемента из описанных в этой строке;
сокращенное наименование (код) элемента. Приводится сокращенное наименование элемента. Синтаксис сокращенного наименования должен удовлетворять спецификации XML;
признак типа элемента. Может принимать следующие значения: "С" - сложный элемент логической модели (содержит вложенные элементы), "П" - простой элемент логической модели, реализованный в виде элемента XML-файла, "А" - простой элемент логической модели, реализованный в виде атрибута элемента XML-файла. Простой элемент логической модели не содержит вложенные элементы;
формат элемента. Формат элемента представляется следующими условными обозначениями: T - символьная строка; N - числовое значение (целое или дробное).
Формат символьной строки указывается в виде T(n-k) или T(=k), где: n - минимальное количество знаков, k - максимальное количество знаков, символ "-" - разделитель, символ "=" означает фиксированное количество знаков в строке. В случае, если минимальное количество знаков равно 0, формат имеет вид T(0-k). В случае, если максимальное количество знаков не ограничено, формат имеет вид T(n-).
Формат числового значения указывается в виде N(m.k), где: m - максимальное количество знаков в числе, включая целую и дробную часть числа без разделяющей десятичной точки и знака (для отрицательного числа), k - максимальное число знаков дробной части числа. Если число знаков дробной части числа равно 0 (то есть число целое), то формат числового значения имеет вид N(m).
Для простых элементов, являющихся базовыми в XML, таких как, элемент с типом "date", поле "Формат элемента" не заполняется. Для таких элементов в поле "Дополнительная информация" указывается тип базового элемента;
признак обязательности элемента определяет обязательность наличия элемента (совокупности наименования элемента и его значения) в файле обмена. Признак обязательности элемента может принимать следующие значения: "О" - наличие элемента в файле обмена обязательно; "Н" - наличие элемента в файле обмена необязательно, то есть элемент может отсутствовать. Если элемент принимает ограниченный перечень значений (по классификатору, кодовому словарю), то признак обязательности элемента дополняется символом "К". В случае, если количество реализаций элемента может быть более одной, то признак обязательности элемента дополняется символом "М".
К вышеперечисленным признакам обязательности элемента может добавляться значение "У" в случае описания в XML-схеме условий, предъявляемых к элементу в файле обмена, описанных в графе "Дополнительная информация";
дополнительная информация содержит, при необходимости, требования к элементу файла обмена, не указанные ранее. Для сложных элементов указывается ссылка на таблицу, в которой описывается состав данного элемента. Для элементов, принимающих ограниченный перечень значений из классификатора (кодового словаря), указывается соответствующее наименование классификатора (кодового словаря) или приводится перечень возможных значений. Для классификатора (кодового словаря) может указываться ссылка на его местонахождение. Для элементов, использующих пользовательский тип данных, указывается наименование типового элемента.

Рисунок 1. Диаграмма структуры файла обмена
Таблица 4.1
Сведения, содержащиеся в Едином государственном реестре юридических лиц (Файл)
| Наименование элемента | Сокращенное наименование (код) элемента | Признак типа элемента | Формат элемента | Признак обязательности элемента | Дополнительная информация |
| Идентификатор файла | ИдФайл | А | T(1-255) | О | |
| Версия формата | ВерсФорм | А | T(1-5) | О | Принимает значение: 4.07 |
| Тип информации | ТипИнф | А | T(1-50) | ОК | Принимает значение: ЕГРЮЛ_ОТКР_СВЕД - при передаче |
| | информации с открытыми сведениями (отсутствуют сведения о рождении, о документах, удостоверяющих личность, и адресах физических лиц, а также сведения, имеющие признак ограничения доступа к сведениям) | |
| ЕГРЮЛ_ЗАКР_СВЕД - при передаче |
| | информации с закрытыми сведениями (присутствуют сведения о рождении, о документах, удостоверяющих личность, адресах физических лиц и сведения, имеющие признак ограничения доступа к сведениям) | |
| ЕГРЮЛ_ОГР_СВЕД - при передаче |
| | информации со сведениями, имеющими признак ограничения доступа к сведениям, но в которой отсутствуют, сведения о документах, удостоверяющих личность |
| Версия передающей программы | ВерсПрог | А | T(1-40) | Н | |
| Количество документов | КолДок | А | N(5) | О | Количество документов (записей), содержащихся в передаваемом пакете. Указывает количество повторений элемента <Документ>. Принимает значение от 1 и более |
| Сведения об отправителе | ИдОтпр | С | | Н | Состав элемента представлен в таблице 4.2 |
| Состав и структура документа | Документ | С | | НМ | Состав элемента представлен в таблице 4.3 |
Таблица 4.2
Сведения об отправителе (ИдОтпр)
| Наименование элемента | Сокращенное наименование (код) элемента | Признак типа элемента | Формат элемента | Признак обязательности элемента | Дополнительная информация |
| Должность ответственного лица | ДолжОтв | А | T(1-100) | Н | |
| Номер контактного телефона | Тлф | А | T(1-20) | Н | |
| E-mail | E-mail | А | T(1-45) | Н | |
| Фамилия, имя, отчество ответственного лица | ФИООтв | С | | О | Типовой элемент <ФИОТип>. Состав элемента представлен в таблице 4.138 |
Таблица 4.3
Состав и структура документа (Документ)
| Наименование элемента | Сокращенное наименование (код) элемента | Признак типа элемента | Формат элемента | Признак обязательности элемента | Дополнительная информация |
| Идентификатор документа | ИдДок | А | T(=36) | О | Для присвоения номера используется глобально уникальный идентификатор (GUID) |
| Сведения о юридическом лице | СвЮЛ | С | | О | Состав элемента представлен в таблице 4.4 |
Таблица 4.4
Сведения о юридическом лице (СвЮЛ)
| Наименование элемента | Сокращенное наименование (код) элемента | Признак типа элемента | Формат элемента | Признак обязательности элемента | Дополнительная информация |
| Дата формирования сведений из ЕГРЮЛ в отношении юридического лица | ДатаВып | А | | Н | Типовой элемент <xs:date> |
| Основной государственный регистрационный номер юридического лица | ОГРН | А | T(=13) | О | Типовой элемент <ОГРНТип> |
| Дата присвоения ОГРН | ДатаОГРН | А | | О | Типовой элемент <xs:date> |
| ИНН юридического лица | ИНН | А | T(=10) | Н | Типовой элемент <ИННЮЛТип> |
| КПП юридического лица | КПП | А | T(=9) | Н | Типовой элемент <КППТип> |
| Наименование классификатора, по которому введены сведения об организационно-правовой форме: ОКОПФ, КОПФ | СпрОПФ | А | T(4-5) | НК | Принимает значение: КОПФ - указывается в случае, если сведения |
| | об ОПФ были внесены по классификатору КОПФ. В этом случае в элементе <КодОПФ> указывается 2-х значный код по классификатору КОПФ | |
| ОКОПФ - указывается в случае, если |
| | сведения об ОПФ были внесены по классификатору ОКОПФ ОК 028 - 99, ОК 028-2012, ОК 028-2012 (изм. 2/2014). |
При передаче сведений об ОПФ по классификатору ОКОПФ ОК 028 - 99 в элементе <КодОПФ> указывается 2-х значный код по данному классификатору. При передаче сведений об ОПФ по классификаторам ОК 028-2012, ОК 028-2012 (изм. 2/2014) в элементе <КодОПФ> указывается 5-ти значный код по данным классификаторам. Элемент отсутствует, если сведения об организационно-правовой форме внесены в ЕГРЮЛ без учета классификаторов |
| Код по выбранному классификатору | КодОПФ | А | T(2-5) | НК | Элемент является обязательным при наличии элемента <СпрОПФ> |
| Полное наименование организационно-правовой формы | ПолнНаимОПФ | А | T(4-255) | Н | Элемент является обязательным, если сведения об ОПФ были внесены без учета классификатора. В отношении ЮЛ, сведения о которых были внесены в ЕГРЮЛ на основании сведений реестров, которые велись до принятия в Российскую Федерацию, может отсутствовать как код по ОКОПФ или КОПФ, так и полное наименование ОПФ |
| Сведения о наименовании юридического лица | СвНаимЮЛ | С | | О | Состав элемента представлен в таблице 4.5 |
| Сведения об адресе (месте нахождения) | СвАдресЮЛ | С | | О | Состав элемента представлен в таблице 4.7 |
| Сведения об адресе электронной почты юридического лица | СвАдрЭлПочты | С | | Н | Состав элемента представлен в таблице 4.11 |
| Сведения о регистрации (образовании) юридического лица | СвОбрЮЛ | С | | О | Состав элемента представлен в таблице 4.12 |
| Сведения о регистрирующем органе по месту нахождения юридического лица | СвРегОрг | С | | О | Состав элемента представлен в таблице 4.15 |
| Сведения о состоянии (статусе) юридического лица | СвСтатус | С | | НМ | Состав элемента представлен в таблице 4.16. Формируется в случае, если ЮЛ имеет статус с кодом по СЮЛСТ больше 100 и меньше 900. Сведения о статусах с кодами по СЮЛСТ больше 200 и меньше 700 в выписках в разделе "Сведения о состоянии юридического лица" НЕ выводятся Элемент не формируется: |
| - | если ЮЛ является действующим и не находится в процессах изменения места нахождения, увеличения уставного капитала, процедурах банкротства, процессе ликвидации или реорганизации; |
| - | если одновременно выполняются следующие условия: |
| -- | формируется файл с открытыми сведениями (Элемент <ТипИнф> из таблицы 4.1 принимает значение "ЕГРЮЛ_ОТКР_СВЕД"); |
| -- | ЮЛ находится в процессе реорганизации (код СЮЛСТ: 120 - 140); |
| -- | хотя бы в отношении одного из ЮЛ, участвующих в данной реорганизации, имеется признак ограничения доступа к этим сведениям |
| Сведения о прекращении юридического лица | СвПрекрЮЛ | С | | Н | Состав элемента представлен в таблице 4.19. Элемент формируется в обязательном порядке в случае, если ЮЛ прекратило деятельность (код статуса ЮЛ по СЮЛСТ больше 200 и меньше 700) При отсутствии указанного статуса элемент не формируется |
| Сведения о типовом уставе, на основании которого действует юридическое лицо | СвТипУстав | С | | Н | Состав элемента представлен в таблице 4.21 |
| Сведения об учете в налоговом органе | СвУчетНО | С | | Н | Состав элемента представлен в таблице 4.22 |
| Сведения о регистрации юридического лица в качестве страхователя по обязательному пенсионному страхованию (ОПС) | СвРегПФ | С | | Н | Состав элемента представлен в таблице 4.23. Формируется при наличии указанных сведений в ЕГРЮЛ |
| Сведения о регистрации юридического лица в качестве страхователя по обязательному социальному страхованию (ОСС) | СвРегФСС | С | | Н | Состав элемента представлен в таблице 4.25. Формируется при наличии указанных сведений в ЕГРЮЛ |
| Сведения о размере указанного в учредительных документах коммерческой организации уставного капитала (складочного капитала, уставного фонда, паевого фонда) | СвУстКап | С | | Н | Состав элемента представлен в таблице 4.27 |
| Сведения о полномочиях нескольких лиц выступать от имени юридического лица | СвПолном | С | | Н | Состав элемента представлен в таблице 4.29. Элемент формируется только в случае наличия указанных сведений в ЕГРЮЛ |
| Сведения о юридическом лице, имеющем право без доверенности действовать от имени юридического лица, в отношении которого формируется выписка | СвУпрОрг | С | | НМ | Состав элемента представлен в таблице 4.30. При формировании файлов с открытыми сведениями (Элемент <ТипИнф> из таблицы 4.1 принимает значение "ЕГРЮЛ_ОТКР_СВЕД") в данном разделе в отношении лиц, имеющих право действовать без доверенности, имеющих признак ограничения доступа к сведениям, выводится только этот признак |
| Сведения о физическом лице, имеющем право без доверенности действовать от имени юридического лица | СведДолжнФЛ | С | | НМ | Состав элемента представлен в таблице 4.33. При формировании файлов с открытыми сведениями (Элемент <ТипИнф> из таблицы 4.1 принимает значение "ЕГРЮЛ_ОТКР_СВЕД") в данном разделе в отношении лиц, имеющих право действовать без доверенности, имеющих признак ограничения доступа к сведениям, выводится только этот признак |
| Сведения о наличии корпоративного договора | СвКорпДог | С | | НМ | Состав элемента представлен в таблице 4.38. Элемент формируется только в случае наличия указанных сведений в ЕГРЮЛ |
| Сведения об учредителях (участниках) юридического лица | СвУчредит | С | | Н | Состав элемента представлен в таблице 4.39. Элемент формируется при наличии указанных сведений. В отношении акционерных обществ указываются сведения о единственном акционере |
| Сведения о договоре конвертируемого займа | СвКонвЗайм | С | | НМ | Состав элемента представлен в таблице 4.56 |
| Сведения о доле в уставном капитале общества с ограниченной ответственностью, принадлежащей обществу | СвДоляООО | С | | Н | Состав элемента представлен в таблице 4.59. Элемент формируется только в случае наличия указанных сведений в ЕГРЮЛ. При формировании файлов с открытыми сведениями (Элемент <ТипИнф> из таблицы 4.1 принимает значение "ЕГРЮЛ_ОТКР_СВЕД") при наличии признака ограничения доступа к указанным сведениям, в данном элементе выводится только этот признак |
| Сведения о держателе реестра акционеров акционерного общества | СвДержРеестрАО | С | | Н | Состав элемента представлен в таблице 4.60. При формировании файлов с открытыми сведениями (Элемент <ТипИнф> из таблицы 4.1 принимает значение "ЕГРЮЛ_ОТКР_СВЕД"), если в отношении данного лица имеется признак ограничения доступа к сведениям, в данном элементе выводится только этот признак |
| Сведения о видах экономической деятельности юридического лица по Общероссийскому классификатору видов экономической деятельности | СвОКВЭД | С | | Н | Типовой элемент <СвОКВЭДЕГРЮЛТип>. Состав элемента представлен в таблице 4.119 |
| Сведения о лицензиях, выданных юридическому лицу | СвЛицензия | С | | НМ | Состав элемента представлен в таблице 4.61. Передаются сведения только о действующих лицензиях или лицензиях, действие которых приостановлено. При передаче сведений о ЮЛ, прекратившем деятельность, сведения о лицензиях не передаются. При формировании файлов с открытыми сведениями (Элемент <ТипИнф> из таблицы 4.1 принимает значение "ЕГРЮЛ_ОТКР_СВЕД"), если в отношении лицензий имеется признак ограничения доступа к сведениям, в данном элементе выводится только этот признак |
| Сведения о филиалах и представительствах юридического лица | СвПодразд | С | | Н | Состав элемента представлен в таблице 4.63 |
| Сведения об участии в реорганизации | СвРеорг | С | | НМ | Состав элемента представлен в таблице 4.66. При формировании файлов с открытыми сведениями (Элемент <ТипИнф> из таблицы 4.1 принимает значение "ЕГРЮЛ_ОТКР_СВЕД") раздел НЕ формируется в случае если ЮЛ находится в процессе реорганизации (код СЮЛСТ >= 121 и <= 139) и если хотя бы в отношении одного из ЮЛ, участвующих в данной реорганизации, имеется признак ограничения доступа к этим сведениям |
| Сведения о правопредшественнике | СвПредш | С | | НМ | Состав элемента представлен в таблице 4.69. При формировании файлов с открытыми сведениями (Элемент <ТипИнф> из таблицы 4.1 принимает значение "ЕГРЮЛ_ОТКР_СВЕД") в данном разделе в отношении правопредшественников ЮЛ, имеющих признак ограничения доступа к сведениям, выводится только этот признак |
| Сведения о крестьянском (фермерском) хозяйстве, на базе имущества которого создано юридическое лицо | СвКФХПредш | С | | НМ | Состав элемента представлен в таблице 4.71. При формировании файлов с открытыми сведениями (Элемент <ТипИнф> из таблицы 4.1 принимает значение "ЕГРЮЛ_ОТКР_СВЕД") в данном разделе в отношении правопредшественников ЮЛ, имеющих признак ограничения доступа к сведениям, выводится только этот признак |
| Сведения о правопреемнике | СвПреем | С | | НМ | Состав элемента представлен в таблице 4.72. При формировании файлов с открытыми сведениями (Элемент <ТипИнф> из таблицы 4.1 принимает значение "ЕГРЮЛ_ОТКР_СВЕД") в данном разделе в отношении правопреемников ЮЛ, имеющих признак ограничения доступа к сведениям, выводится только этот признак |
| Сведения о крестьянском (фермерском) хозяйстве, которые внесены в ЕГРИП в связи с приведением правового статуса крестьянского (фермерского) хозяйства в соответствие с нормами части первой Гражданского кодекса Российской Федерации | СвКФХПреем | С | | Н | Состав элемента представлен в таблице 4.74 |
| Сведения о записях, внесенных в ЕГРЮЛ | СвЗапЕГРЮЛ | С | | ОМ | Состав элемента представлен в таблице 4.75. При формировании файлов с открытыми сведениями (Элемент <ТипИнф> из таблицы 4.1 принимает значение "ЕГРЮЛ_ОТКР_СВЕД") в данном разделе не выводятся сведения о записях, которые имеют признак ограничения доступа к сведениям |
Таблица 4.5
Сведения о наименовании юридического лица (СвНаимЮЛ)
| Наименование элемента | Сокращенное наименование (код) элемента | Признак типа элемента | Формат элемента | Признак обязательности элемента | Дополнительная информация |
| Полное наименование юридического лица на русском языке | НаимЮЛПолн | А | T(1-1000) | О | |
| ГРН и дата внесения в ЕГРЮЛ записи, содержащей указанные сведения | ГРНДата | С | | О | Типовой элемент <ГРНДатаТип>. Состав элемента представлен в таблице 4.96 |
| ГРН и дата внесения в ЕГРЮЛ записи об исправлении технической ошибки в указанных сведениях | ГРНДатаИспр | С | | Н | Типовой элемент <ГРНДатаТип>. Состав элемента представлен в таблице 4.96. Элемент отсутствует, если в указанных сведениях не исправлялись технические ошибки |
| Сведения о сокращенном наименовании юридического лица на русском языке | СвНаимЮЛСокр | С | | Н | Типовой элемент <СвНаимСокрТип>. Состав элемента представлен в таблице 4.111 |
| Сведения о наличии у юридического лица наименования на языках народов Российской Федерации и (или) на иностранных языках | СвНаимЮЛКодОКИН | С | | НМ | Состав элемента представлен в таблице 4.6 |
| Сведения о полном наименовании юридического лица на английском языке | СвНаимЮЛПолнИн | С | | Н | Типовой элемент <СвНаимПолнТип>. Состав элемента представлен в таблице 4.110 |
| Сведения о сокращенном наименовании юридического лица на английском языке | СвНаимЮЛСокрИн | С | | Н | Типовой элемент <СвНаимСокрТип>. Состав элемента представлен в таблице 4.111 |
Таблица 4.6
Сведения о наличии у юридического лица наименования на языках народов Российской Федерации и (или) на иностранных языках (СвНаимЮЛКодОКИН)
| Наименование элемента | Сокращенное наименование (код) элемента | Признак типа элемента | Формат элемента | Признак обязательности элемента | Дополнительная информация |
| Код языка по классификатору ОКИН | КодОКИН | А | T(=3) | О | |
| Наименование языка по классификатору ОКИН | НаимОКИН | А | T(1-50) | О | |
| ГРН и дата внесения в ЕГРЮЛ записи, содержащей указанные сведения | ГРНДата | С | | О | Типовой элемент <ГРНДатаТип>. Состав элемента представлен в таблице 4.96 |
| ГРН и дата внесения в ЕГРЮЛ записи об исправлении технической ошибки в указанных сведениях | ГРНДатаИспр | С | | Н | Типовой элемент <ГРНДатаТип>. Состав элемента представлен в таблице 4.96. Элемент отсутствует, если в указанных сведениях не исправлялись технические ошибки |
Таблица 4.7
Сведения об адресе (месте нахождения) (СвАдресЮЛ)
| Наименование элемента | Сокращенное наименование (код) элемента | Признак типа элемента | Формат элемента | Признак обязательности элемента | Дополнительная информация |
| Вид адресного классификатора, используемого при формировании в выписках сведений об адресе | ВидАдрКлассиф | А | T(=1) | НК | Принимает значение: |
| 1 - | адрес в выписке должен быть выведен поГАР (ФИАС) на основании данных, содержащихся в элементе СвАдрЮЛФИАС | |
| 2 - | адрес в выписке должен быть выведен по КЛАДР на основании данных, содержащихся в элементе АдресРФ. |
| При отсутствии в выгрузке данного элемента адрес в выписке выводится в соответствии со следующими правилами: |
| - | если в выгрузке имеется только элемент АдресРФ, то адрес выводится по КЛАДР на основании данных, содержащихся в указанном элементе; |
| - | если в выгрузке имеется только элемент СвАдрЮЛФИАС, то адрес выводится по ГАР (ФИАС) на основании данных, содержащихся в указанном элементе; |
| - | если в выгрузке имеется и элемент СвАдрЮЛФИАС, и элемент АдресРФ, то адрес выводится по ГАР (ФИАС) на основании данных, содержащихся в элементе СвАдрЮЛФИАС |
| Сведения о месте нахождения юридического лица | СвМНЮЛ | С | | Н | Состав элемента представлен в таблице 4.8. Может отсутствовать, если сведения о ЮЛ внесены в ЕГРЮЛ до вступления в действие новых форм по регистрации ЮЛ, в которых указываются данные сведения |
| Сведения об адресе юридического лица (в структуре ФИАС) | СвАдрЮЛФИАС | С | | Н | Типовой элемент <АдрФИАСЕГРЮЛТип>. Состав элемента представлен в таблице 4.89. Может отсутствовать, если сведения внесены в ЕГРЮЛ до вступления в действие новых форм по регистрации ЮЛ, в которых адрес указывается в структуре ФИАС и ранее внесенный адрес в структуре КЛАДР не был сконвертирован |
| Сведения об адресе юридического лица (в структуре КЛАДР) | АдресРФ | С | | Н | Типовой элемент <АдрРФЕГРЮЛТип>. Состав элемента представлен в таблице 4.88. Элемент является обязательным при отсутствии элемента <СвАдрЮЛФИАС> |
| Сведения о недостоверности адреса | СвНедАдресЮЛ | С | | НМ | Состав элемента представлен в таблице 4.9. Элемент формируется только если в ЕГРЮЛ внесены сведения о недостоверности адреса, а сам адрес ЮЛ еще не изменен |
| Сведения о принятии юридическим лицом решения об изменении места нахождения | СвРешИзмМН | С | | Н | Состав элемента представлен в таблице 4.10. Элемент формируется только если в ЕГРЮЛ внесены сведения о принятии такого решения, а сам адрес ЮЛ еще не изменен |
Таблица 4.8
Сведения о месте нахождения юридического лица (СвМНЮЛ)
| Наименование элемента | Сокращенное наименование (код) элемента | Признак типа элемента | Формат элемента | Признак обязательности элемента | Дополнительная информация |
| Уникальный идентификатор адресного объекта в ГАР | ИдНом | А | T(1-36) | Н | Элемент применяется только при представлении сведений в электронной форме. Элемент формируется при наличии в ЕГРЮЛ |
| Код субъекта Российской Федерации | Регион | П | T(=2) | ОК | Типовой элемент <ССРФТип>. Принимает значение в соответствии со справочником "Коды субъектов Российской Федерации и иных территорий Российской Федерации" (ССРФ) |
| Наименование субъекта Российской Федерации | НаимРегион | П | T(1-50) | ОК | Принимает значение наименования субъекта в соответствии со справочником "Субъекты Российской Федерации" (ССРФ) за следующим исключением: если код субъекта РФ принимает значение равным "99" (<Регион>=99), то элемент принимает значение "Г.БАЙКОНУР" |
| Муниципальный район/городской округ/внутригородская территория города федерального значения/муниципальный округ/федеральная территория | МуниципРайон | С | | Н | Типовой элемент <ВидНаимКодТип>. Состав элемента представлен в таблице 4.91 |
| Городское поселение/сельское поселение/межселенная территория в составе муниципального района/внутригородской район городского округа | ГородСелПоселен | С | | Н | Типовой элемент <ВидНаимКодТип>. Состав элемента представлен в таблице 4.91 |
| Населенный пункт (город, деревня, село и прочее) | НаселенПункт | С | | Н | Типовой элемент <ВидНаимПТип>. Состав элемента представлен в таблице 4.92 |
| ГРН и дата внесения в ЕГРЮЛ записи, содержащей указанные сведения | ГРНДата | С | | О | Типовой элемент <ГРНДатаТип>. Состав элемента представлен в таблице 4.96 |
| ГРН и дата внесения в ЕГРЮЛ записи об исправлении технической ошибки в указанных сведениях | ГРНДатаИспр | С | | Н | Типовой элемент <ГРНДатаТип>. Состав элемента представлен в таблице 4.96. Элемент отсутствует, если в указанных сведениях не исправлялись технические ошибки |
Таблица 4.9
Сведения о недостоверности адреса (СвНедАдресЮЛ)
| Наименование элемента | Сокращенное наименование (код) элемента | Признак типа элемента | Формат элемента | Признак обязательности элемента | Дополнительная информация |
| Признак недостоверности адреса | ПризнНедАдресЮЛ | А | T(=1) | ОК | Принимает значение: |
| 2 | - признак недостоверности, внесенный в ЕГРЮЛ по результатам проверки достоверности содержащихся в ЕГРЮЛ сведений о ЮЛ (если сведения о недостоверности сведений об адресе внесены на основании записи с кодом СПВЗ 17023) | |
| 3 | - признак недостоверности, внесенный в ЕГРЮЛ на основании решения суда (если сведения о недостоверности сведений об адресе внесены на основании записи с кодом СПВЗ 16006) |
| Текст о недостоверности сведений, выводимый в выписке в строке с наименованием "Дополнительные сведения" | ТекстНедАдресЮЛ | А | T(1-500) | Н | Принимает значение: |
| - | "сведения недостоверны (результаты проверки достоверности содержащихся в ЕГРЮЛ сведений о ЮЛ)" - если сведения о недостоверности внесены по данным, выявленным налоговым органом (<ПризнНедАдресЮЛ>=2): |
| - | "сведения недостоверны (решение суда)" - если сведения о недостоверности внесены на основании решения суда (<ПризнНедАдресЮЛ>=3). |
| Выводится в выписке в строке с наименованием "Дополнительные сведения" |
| Сведения о решении суда, на основании которого адрес признан недостоверным | РешСудНедАдр | С | | Н | Типовой элемент <РешСудТип>. Состав элемента представлен в таблице 4.105. Элемент формируется в случае, если значение элемента <ПризнНедАдресЮЛ>=3 |
| ГРН и дата внесения в ЕГРЮЛ записи, содержащей указанные сведения | ГРНДата | С | | О | Типовой элемент <ГРНДатаТип>. Состав элемента представлен в таблице 4.96 |
| ГРН и дата внесения в ЕГРЮЛ записи об исправлении технической ошибки в указанных сведениях | ГРНДатаИспр | С | | Н | Типовой элемент <ГРНДатаТип>. Состав элемента представлен в таблице 4.96. Элемент отсутствует, если в указанных сведениях не исправлялись технические ошибки |
Таблица 4.10
Сведения о принятии юридическим лицом решения об изменении места нахождения (СвРешИзмМН)
| Наименование элемента | Сокращенное наименование (код) элемента | Признак типа элемента | Формат элемента | Признак обязательности элемента | Дополнительная информация |
| Текст, выводимый в выписке в строке с наименованием "Дополнительные сведения" | ТекстРешИзмМН | А | T(1-500) | О | Принимает значение: Юридическим лицом принято решение об изменении места нахождения. Выводится в выписке в строке с наименованием "Дополнительные сведения" после сведений о месте нахождения ЮЛ |
| Субъект Российской Федерации | Регион | С | | Н | Типовой элемент <РегионТип>. Состав элемента представлен в таблице 4.104. Сведения о субъекте Российской Федерации (далее - РФ) по новому месту нахождения ЮЛ формируются при наличии указанных сведений |
| Район (улус и т.п.) | Район | С | | Н | Типовой элемент <РайонТип>. Состав элемента представлен в таблице 4.103. Сведения о районе по новому месту нахождения ЮЛ формируются при наличии указанных сведений |
| Город (волость и т.п.) | Город | С | | Н | Типовой элемент <ГородТип>. Состав элемента представлен в таблице 4.95. Сведения о городе по новому месту нахождения ЮЛ формируются при наличии указанных сведений |
| Населенный пункт (село и т.п.) | НаселПункт | С | | Н | Типовой элемент <НаселПунктТип>. Состав элемента представлен в таблице 4.101. Сведения о населенном пункте по новому месту нахождения ЮЛ формируются при наличии указанных сведений |
| ГРН и дата внесения в ЕГРЮЛ записи, содержащей указанные сведения | ГРНДата | С | | Н | Типовой элемент <ГРНДатаТип>. Состав элемента представлен в таблице 4.96 |
| ГРН и дата внесения в ЕГРЮЛ записи об исправлении технической ошибки в указанных сведениях | ГРНДатаИспр | С | | Н | Типовой элемент <ГРНДатаТип>. Состав элемента представлен в таблице 4.96. Элемент отсутствует, если в указанных сведениях не исправлялись технические ошибки |
Таблица 4.11
Сведения об адресе электронной почты юридического лица (СвАдрЭлПочты)
| Наименование элемента | Сокращенное наименование (код) элемента | Признак типа элемента | Формат элемента | Признак обязательности элемента | Дополнительная информация |
| Адрес электронной почты | E-mail | А | T(1-45) | О | |
| ГРН и дата внесения в ЕГРЮЛ записи, содержащей указанные сведения | ГРНДата | С | | О | Типовой элемент <ГРНДатаТип>. Состав элемента представлен в таблице 4.96 |
| ГРН и дата внесения в ЕГРЮЛ записи об исправлении технической ошибки в указанных сведениях | ГРНДатаИспр | С | | Н | Типовой элемент <ГРНДатаТип>. Состав элемента представлен в таблице 4.96. Элемент отсутствует, если в указанных сведениях не исправлялись технические ошибки |
Таблица 4.12
Сведения о регистрации (образовании) юридического лица (СвОбрЮЛ)
| Наименование элемента | Сокращенное наименование (код) элемента | Признак типа элемента | Формат элемента | Признак обязательности элемента | Дополнительная информация |
| Сведения о том, что юридическое лицо является международной компанией или международным фондом | СтатусМКФ | А | T(=1) | НК | Принимает значение: 1 - международная компания | 2 - международный фонд. Элемент формируется только в случае, если ЮЛ является международной компанией или международным фондом |
| Основной государственный регистрационный номер юридического лица | ОГРН | А | T(=13) | О | Типовой элемент <ОГРНТип> |
| Дата присвоения ОГРН | ДатаОГРН | А | | О | Типовой элемент <xs:date>. Для ЮЛ, созданных после 01.07.2002 г., является датой регистрации ЮЛ |
| Регистрационный номер, присвоенный российскому юридическому лицу до 1 июля 2002 года, или регистрационный номер юридического лица, зарегистрированного до принятия в Российскую Федерацию | РегНом | А | T(1-255) | Н | Элемент формируется только: |
| - | в отношении российских ЮЛ, созданных до 1 июля 2002 года (значение атрибута <КодСпОбрЮЛ> в элементе <СпОбрЮЛ>: 01 или 02); |
| - | в отношении ЮЛ, зарегистрированных до принятия их в Российскую Федерацию (значение атрибута <КодСпОбрЮЛ> в элементе <СпОбрЮЛ>=03). |
| Элемент не формируется при иных способах создания российской организации |
| Дата регистрации юридического лица | ДатаРег | А | | Н | Типовой элемент <xs:date>. Элемент формируется только: |
| - | в отношении российских ЮЛ, созданных до 1 июля 2002 года (значение атрибута <КодСпОбрЮЛ> в элементе <СпОбрЮЛ>: 01 или 02); |
| - | в отношении ЮЛ, зарегистрированных до принятия в Российскую Федерацию (значение атрибута <КодСпОбрЮЛ> в элементе <СпОбрЮЛ>=03). |
При этом указывается дата регистраций до внесения сведений об этих ЮЛ в ЕГРЮЛ и присвоения им ОГРН Элемент не формируется при иных способах создания российской организации |
| Наименование органа, зарегистрировавшего юридическое лицо | НаимРО | А | T(1-255) | Н | Элемент формируется только: |
| - | в отношении российских ЮЛ, созданных до 1 июля 2002 года (значение атрибута <КодСпОбрЮЛ> в элементе <СпОбрЮЛ>: 01 или 02); |
| - | в отношении ЮЛ, зарегистрированных до принятия в Российскую Федерацию (значение атрибута <КодСпОбрЮЛ> в элементе <СпОбрЮЛ>=03) и наличии указанных сведений в ЕГРЮЛ. |
| Элемент не формируется при иных способах создания российской организации |
| Идентификационный код юридического лица | ИдКодЮЛ | А | T(1-50) | Н | Элемент формируется только в отношении ЮЛ, зарегистрированных до принятия в Российскую Федерацию (значение атрибута <КодСпОбрЮЛ> в элементе <СпОбрЮЛ>=03), если указанные сведения внесены в ЕГРЮЛ. Элемент не формируется при иных способах создания российской организации |
| Способ образования юридического лица | СпОбрЮЛ | С | | О | Состав элемента представлен в таблице 4.13 |
| Сведения о регистрации иностранного юридического лица до принятия решения об изменении его личного закона (редомициляции) | СвРегИнЮЛ | С | | Н | Состав элемента представлен в таблице 4.14. Элемент формируется только для международных компаний и международных фондов, зарегистрированных в порядке редомициляции, сведения о которых внесены в ЕГРЮЛ на основании заявления по форме Р18002 (ранее Р18001) |
| ГРН и дата внесения в ЕГРЮЛ записи, содержащей указанные сведения | ГРНДата | С | | О | Типовой элемент <ГРНДатаТип>. Состав элемента представлен в таблице 4.96 |
| ГРН и дата внесения в ЕГРЮЛ записи об исправлении технической ошибки в указанных сведениях | ГРНДатаИспр | С | | Н | Типовой элемент <ГРНДатаТип>. Состав элемента представлен в таблице 4.96. Элемент отсутствует, если в указанных сведениях не исправлялись технические ошибки |
Таблица 4.13
Способ образования юридического лица (СпОбрЮЛ)
| Наименование элемента | Сокращенное наименование (код) элемента | Признак типа элемента | Формат элемента | Признак обязательности элемента | Дополнительная информация |
| Код способа образования по справочнику СЮЛНД | КодСпОбрЮЛ | А | T(=2) | ОК | |
| Наименование способа образования юридического лица | НаимСпОбрЮЛ | А | T(5-255) | Н | Элемент отсутствует в случае, если элемент <КодСпОбрЮЛ>=03 |
Таблица 4.14
Сведения о регистрации иностранного юридического лица до принятия решения об изменении его личного закона (редомициляции) (СвРегИнЮЛ)
| Наименование элемента | Сокращенное наименование (код) элемента | Признак типа элемента | Формат элемента | Признак обязательности элемента | Дополнительная информация |
| ИНН юридического лица | ИННЮЛ | А | T(=10) | Н | Типовой элемент <ИННЮЛТип> |
| Полное наименование иностранного юридического лица, принявшего решение об изменении своего личного закона, в русской транскрипции | НаимЮЛПолнРус | А | T(1-1000) | О | |
| Полное наименование иностранного юридического лица, принявшего решение об изменении своего личного закона, в латинской транскрипции | НаимЮЛПолнЛат | А | T(1-1000) | Н | |
| Код страны происхождения | ОКСМ | А | T(=3) | ОК | Типовой элемент <ОКСМТип>. Принимает значение в соответствии с Общероссийским классификатором стран мира (ОКСМ) |
| Наименование страны происхождения | НаимСтран | А | T(1-250) | ОК | |
| Дата регистрации | ДатаРег | А | | Н | Типовой элемент <xs:date> |
| Регистрационный номер | РегНомер | А | T(1-70) | Н | |
| Код налогоплательщика в стране происхождения или аналог | КодИОСтрРег | А | T(1-50) | Н | |
Таблица 4.15
Сведения о регистрирующем органе по месту нахождения юридического лица (СвРегОрг)
| Наименование элемента | Сокращенное наименование (код) элемента | Признак типа элемента | Формат элемента | Признак обязательности элемента | Дополнительная информация |
| Код органа по справочнику СОУН | КодНО | А | T(=4) | ОК | Типовой элемент <СОНОТип> |
| Наименование регистрирующего (налогового) органа | НаимНО | А | T(10-250) | ОК | |
| Адрес регистрирующего органа | АдрРО | А | T(10-255) | Н | Адрес регистрирующего органа указывается по данным СПРО1 |
| ГРН и дата внесения в ЕГРЮЛ записи, содержащей указанные сведения | ГРНДата | С | | О | Типовой элемент <ГРНДатаТип>. Состав элемента представлен в таблице 4.96 |
Таблица 4.16
Сведения о состоянии (статусе) юридического лица (СвСтатус)
| Наименование элемента | Сокращенное наименование (код) элемента | Признак типа элемента | Формат элемента | Признак обязательности элемента | Дополнительная информация |
| Сведения об ограничении доступа к сведениям о состоянии (статусе) юридического лица | ОгрДосСв | С | | Н | Типовой элемент <ОгрДосСвТип>. Состав элемента представлен в таблице 4.102. Элемент формируется, если в отношении данного состояния (статуса) ЮЛ в ЕГРЮЛ имеется признак об ограничении доступа к сведениям |
| Сведения о правоспособности (статусе) юридического лица | СвСтатус | С | | О | Состав элемента представлен в таблице 4.17 |
| Сведения о решении о предстоящем исключении юридического лица из ЕГРЮЛ и его публикации | СвРешИсклЮЛ | С | | Н | Состав элемента представлен в таблице 4.18. Элемент формируется только в случае, если передается код статуса ЮЛ по справочнику СЮЛСТ=105 | 106 |107 | 108 |109 | 110 |
| ГРН и дата внесения в ЕГРЮЛ записи, содержащей указанные сведения | ГРНДата | С | | О | Типовой элемент <ГРНДатаТип>. Состав элемента представлен в таблице 4.96 |
| ГРН и дата внесения в ЕГРЮЛ записи об исправлении технической ошибки в указанных сведениях | ГРНДатаИспр | С | | Н | Типовой элемент <ГРНДатаТип>. Состав элемента представлен в таблице 4.96. Элемент отсутствует, если в указанных сведениях не исправлялись технические ошибки |
Таблица 4.17
Сведения о правоспособности (статусе) юридического лица (СвСтатус)
| Наименование элемента | Сокращенное наименование (код) элемента | Признак типа элемента | Формат элемента | Признак обязательности элемента | Дополнительная информация |
| Код статуса юридического лица по справочнику СЮЛСТ | КодСтатусЮЛ | А | T(=3) | ОК | Может принимать следующие значения больше 100 и меньше 900. Сведения с кодами по СЮЛСТ больше 200 и меньше 700 в выписках не выводятся |
| Наименование статуса юридического лица по справочнику СЮЛСТ | НаимСтатусЮЛ | А | T(5-500) | ОК | |
| Срок ликвидации общества с ограниченной ответственностью | СрокЛиквООО | А | | Н | Типовой элемент <xs:date> Элемент формируется при наличии и только в случае, если код статуса ЮЛ по справочнику СЮЛСТ=101 |
Таблица 4.18
Сведения о решении о предстоящем исключении юридического лица из ЕГРЮЛ и его публикации (СвРешИсклЮЛ)
| Наименование элемента | Сокращенное наименование (код) элемента | Признак типа элемента | Формат элемента | Признак обязательности элемента | Дополнительная информация |
| Дата решения | ДатаРеш | А | | О | Типовой элемент <xs:date> |
| Номер решения | НомерРеш | А | T(1-255) | О | |
| Дата публикации решения | ДатаПубликации | А | | Н | Типовой элемент <xs:date>. Принимает значение 2005-07-06 или более |
| Номер журнала, в котором опубликовано решение | НомерЖурнала | А | T(1-50) | Н | |
Таблица 4.19
Сведения о прекращении юридического лица (СвПрекрЮЛ)
| Наименование элемента | Сокращенное наименование (код) элемента | Признак типа элемента | Формат элемента | Признак обязательности элемента | Дополнительная информация |
| Дата прекращения юридического лица | ДатаПрекрЮЛ | А | | О | Типовой элемент <xs:date> |
| Способ прекращения юридического лица | СпПрекрЮЛ | С | | О | Состав элемента представлен в таблице 4.20 |
| Сведения о регистрирующем (налоговом) органе, внесшем запись о прекращении юридического лица | СвРегОрг | С | | О | Типовой элемент <СвРегОргТип>. Состав элемента представлен в таблице 4.125 |
| ГРН и дата внесения в ЕГРЮЛ записи, содержащей указанные сведения | ГРНДата | С | | О | Типовой элемент <ГРНДатаТип>. Состав элемента представлен в таблице 4.96 |
Таблица 4.20
Способ прекращения юридического лица (СпПрекрЮЛ)
| Наименование элемента | Сокращенное наименование (код) элемента | Признак типа элемента | Формат элемента | Признак обязательности элемента | Дополнительная информация |
| Код способа прекращения по справочнику СЮЛПД | КодСпПрекрЮЛ | А | T(=3) | ОК | |
| Наименование способа прекращения | НаимСпПрекрЮЛ | А | T(5-255) | ОК | |
Таблица 4.21
Сведения о типовом уставе, на основании которого действует юридическое лицо (СвТипУстав)
| Наименование элемента | Сокращенное наименование (код) элемента | Признак типа элемента | Формат элемента | Признак обязательности элемента | Дополнительная информация |
| Номер типового устава | НомТипУстав | А | T(=2) | О | |
| ГРН и дата внесения в ЕГРЮЛ записи, содержащей указанные сведения | ГРНДата | С | | О | Типовой элемент <ГРНДатаТип>. Состав элемента представлен в таблице 4.96 |
| ГРН и дата внесения в ЕГРЮЛ записи об исправлении технической ошибки в указанных сведениях | ГРНДатаИспр | С | | Н | Типовой элемент <ГРНДатаТип>. Состав элемента представлен в таблице 4.96. Элемент отсутствует, если в указанных сведениях не исправлялись технические ошибки |
Таблица 4.22
Сведения об учете в налоговом органе (СвУчетНО)
| Наименование элемента | Сокращенное наименование (код) элемента | Признак типа элемента | Формат элемента | Признак обязательности элемента | Дополнительная информация |
| ИНН юридического лица | ИНН | А | T(=10) | О | Типовой элемент <ИННЮЛТип> |
| КПП юридического лица | КПП | А | T(=9) | О | Типовой элемент <КППТип> |
| Дата постановки на учет в налоговом органе | ДатаПостУч | А | | О | Типовой элемент <xs:date> |
| Сведения о налоговом органе, в котором юридическое лицо состоит (для юридических лиц, прекративших деятельность - состояло) на учете | СвНО | С | | О | Типовой элемент <СвНОТип>. Состав элемента представлен в таблице 4.113 |
| ГРН и дата внесения в ЕГРЮЛ записи, содержащей указанные сведения | ГРНДата | С | | О | Типовой элемент <ГРНДатаТип>. Состав элемента представлен в таблице 4.96 |
| ГРН и дата внесения в ЕГРЮЛ записи об исправлении технической ошибки в указанных сведениях | ГРНДатаИспр | С | | Н | Типовой элемент <ГРНДатаТип>. Состав элемента представлен в таблице 4.96. Элемент отсутствует, если в указанных сведениях не исправлялись технические ошибки |
Таблица 4.23
Сведения о регистрации юридического лица в качестве страхователя по обязательному пенсионному страхованию (ОПС) (СвРегПФ)
| Наименование элемента | Сокращенное наименование (код) элемента | Признак типа элемента | Формат элемента | Признак обязательности элемента | Дополнительная информация |
| Регистрационный номер в территориальном органе Пенсионного фонда Российской Федерации/Единый регистрационный номер страхователя | РегНомПФ | А | T(1-15) | О | В отношении ЮЛ, получивших единый регистрационный номер страхователя, выгружается указанный номер. При отсутствии единого регистрационного номера страхователя в ЕГРЮЛ - выгружается регистрационный номер, присвоенный в территориальном органе ПФР |
| Дата присвоения единого регистрационного номера страхователя | ДатаПрисвНом | А | | Н | Типовой элемент <xs:date>. Элемент формируется при наличии. В отношении ЮЛ, получивших единый регистрационный номер страхователя, является обязательным |
| Дата регистрации/постановки на учет юридического лица в качестве страхователя | ДатаРег | А | | О | Типовой элемент <xs:date> |
| Сведения о территориальном органе Пенсионного фонда Российской Федерации/об органе в сфере социального страхования Российской Федерации | СвОргПФ | С | | Н | Состав элемента представлен в таблице 4.24. Формируется при наличии указанных сведений в ЕГРЮЛ |
| ГРН и дата внесения в ЕГРЮЛ записи, содержащей указанные сведения | ГРНДата | С | | О | Типовой элемент <ГРНДатаТип>. Состав элемента представлен в таблице 4.96 |
| ГРН и дата внесения в ЕГРЮЛ записи об исправлении технической ошибки в указанных сведениях | ГРНДатаИспр | С | | Н | Типовой элемент <ГРНДатаТип>. Состав элемента представлен в таблице 4.96. Элемент отсутствует, если в указанных сведениях не исправлялись технические ошибки |
Таблица 4.24
Сведения о территориальном органе Пенсионного фонда Российской Федерации/об органе в сфере социального страхования Российской Федерации (СвОргПФ)
| Наименование элемента | Сокращенное наименование (код) элемента | Признак типа элемента | Формат элемента | Признак обязательности элемента | Дополнительная информация |
| Код органа | КодПФ | А | T(2-10) | ОК | При предоставлении сведений о регистрации в качестве страхователя в территориальном органе ПФР указывается 3-х или 6-ти значный код этого органа по справочнику СТОПФ. При предоставлении сведений о регистрации в качестве страхователя в органе в сфере социального страхования Российской Федерации указывается код, поступивший из этого органа |
| Наименование | НаимПФ | А | T(10-255) | ОК | |
Таблица 4.25
Сведения о регистрации юридического лица в качестве страхователя по обязательному социальному страхованию (ОСС) (СвРегФСС)
| Наименование элемента | Сокращенное наименование (код) элемента | Признак типа элемента | Формат элемента | Признак обязательности элемента | Дополнительная информация |
| Регистрационный номер в исполнительном органе Фонда социального страхования Российской Федерации/Единый регистрационный номер страхователя | РегНомФСС | А | T(1-15) | О | В отношении ЮЛ, получивших единый регистрационный номер страхователя, выгружается указанный номер. При отсутствии единого регистрационного номера страхователя в ЕГРЮЛ - выгружается регистрационный номер, присвоенный в исполнительном органе ФСС |
| Дата присвоения единого регистрационного номера страхователя | ДатаПрисвНом | А | | Н | Типовой элемент <xs:date>. Элемент формируется при наличии. В отношении ЮЛ, получивших единый регистрационный номер страхователя, является обязательным |
| Дата регистрации/постановки на учет юридического лица в качестве страхователя | ДатаРег | А | | О | Типовой элемент <xs:date> |
| Сведения об исполнительном органе Фонда социального страхования Российской Федерации/об органе в сфере социального страхования Российской Федерации | СвОргФСС | С | | Н | Состав элемента представлен в таблице 4.26. Формируется при наличии указанных сведений в ЕГРЮЛ |
| ГРН и дата внесения в ЕГРЮЛ записи, содержащей указанные сведения | ГРНДата | С | | О | Типовой элемент <ГРНДатаТип>. Состав элемента представлен в таблице 4.96 |
| ГРН и дата внесения в ЕГРЮЛ записи об исправлении технической ошибки в указанных сведениях | ГРНДатаИспр | С | | Н | Типовой элемент <ГРНДатаТип>. Состав элемента представлен в таблице 4.96. Элемент отсутствует, если в указанных сведениях не исправлялись технические ошибки |
Таблица 4.26
Сведения об исполнительном органе Фонда социального страхования Российской Федерации/об органе в сфере социального страхования Российской Федерации (СвОргФСС)
| Наименование элемента | Сокращенное наименование (код) элемента | Признак типа элемента | Формат элемента | Признак обязательности элемента | Дополнительная информация |
| Код органа | КодФСС | А | T(2-10) | ОК | При предоставлении сведений о регистрации в качестве страхователя в исполнительном органе ФСС указывается 4-х значный код этого органа по справочнику СТОФСС. При предоставлении сведений о регистрации в качестве страхователя в органе в сфере социального страхования Российской Федерации указывается код, поступивший из этого органа |
| Наименование | НаимФСС | А | T(10-255) | ОК | |
Таблица 4.27
Сведения о размере указанного в учредительных документах коммерческой организации уставного капитала (складочного капитала, уставного фонда, паевого фонда) (СвУстКап)
| Наименование элемента | Сокращенное наименование (код) элемента | Признак типа элемента | Формат элемента | Признак обязательности элемента | Дополнительная информация |
| Наименование вида капитала | НаимВидКап | А | T(10-20) | ОК | Принимает значение: УСТАВНЫЙ КАПИТАЛ | СКЛАДОЧНЫЙ КАПИТАЛ | УСТАВНЫЙ ФОНД | ПАЕВЫЕ ВЗНОСЫ | ПАЕВОЙ ФОНД |
| Размер в рублях | СумКап | А | N(19.4) | О | |
| Доля рубля в капитале в виде простой дроби | ДоляРубля | С | | Н | Типовой элемент <ДробьТип>. Состав элемента представлен в таблице 4.99. Элемент формируется в случае, если сумма уставного капитала включает в себя часть рубля в виде простой дроби |
| ГРН и дата внесения в ЕГРЮЛ записи, содержащей указанные сведения | ГРНДата | С | | О | Типовой элемент <ГРНДатаТип>. Состав элемента представлен в таблице 4.96 |
| ГРН и дата внесения в ЕГРЮЛ записи об исправлении технической ошибки в указанных сведениях | ГРНДатаИспр | С | | Н | Типовой элемент <ГРНДатаТип>. Состав элемента представлен в таблице 4.96. Элемент отсутствует, если в указанных сведениях не исправлялись технические ошибки |
| Сведения о нахождении хозяйственного общества в процессе уменьшения уставного капитала | СведУмУК | С | | Н | Состав элемента представлен в таблице 4.28. Элемент формируется только в случае, если хозяйственным обществом принято решение об уменьшении уставного капитала, и оно не отменено и уставный капитал еще не уменьшен |
Таблица 4.28
Сведения о нахождении хозяйственного общества в процессе уменьшения уставного капитала (СведУмУК)
| Наименование элемента | Сокращенное наименование (код) элемента | Признак типа элемента | Формат элемента | Признак обязательности элемента | Дополнительная информация |
| Величина, на которую уменьшается уставный капитал (в рублях) | ВелУмУК | А | N(19.4) | Н | Элемент формируется только при наличии указанных данных в ЕГРЮЛ |
| Дата принятия решения об уменьшении уставного капитала | ДатаРеш | А | | Н | Типовой элемент <xs:date>. Элемент формируется только при наличии указанных данных в ЕГРЮЛ |
| ГРН и дата внесения в ЕГРЮЛ записи, содержащей указанные сведения | ГРНДата | С | | О | Типовой элемент <ГРНДатаТип>. Состав элемента представлен в таблице 4.96 |
| ГРН и дата внесения в ЕГРЮЛ записи об исправлении технической ошибки в указанных сведениях | ГРНДатаИспр | С | | Н | Типовой элемент <ГРНДатаТип>. Состав элемента представлен в таблице 4.96. Элемент отсутствует, если в указанных сведениях не исправлялись технические ошибки |
Таблица 4.29
Сведения о полномочиях нескольких лиц выступать от имени юридического лица (СвПолном)
| Наименование элемента | Сокращенное наименование (код) элемента | Признак типа элемента | Формат элемента | Признак обязательности элемента | Дополнительная информация |
| Вид полномочий | ВидПолном | А | T(=1) | ОК | Принимает значение: 1 - если лица, имеющие право выступать от имени юридического лица, действуют совместно | 2 - если лица, имеющие право выступать от имени юридического лица, действуют независимо друг от друга |
| ГРН и дата внесения в ЕГРЮЛ записи, содержащей указанные сведения | ГРНДата | С | | О | Типовой элемент <ГРНДатаТип>. Состав элемента представлен в таблице 4.96 |
| ГРН и дата внесения в ЕГРЮЛ записи об исправлении технической ошибки в указанных сведениях | ГРНДатаИспр | С | | Н | Типовой элемент <ГРНДатаТип>. Состав элемента представлен в таблице 4.96. Элемент отсутствует, если в указанных сведениях не исправлялись технические ошибки |
Таблица 4.30
Сведения о юридическом лице, имеющем право без доверенности действовать от имени юридического лица, в отношении которого формируется выписка (СвУпрОрг)
| Наименование элемента | Сокращенное наименование (код) элемента | Признак типа элемента | Формат элемента | Признак обязательности элемента | Дополнительная информация |
| Сведения об ограничении доступа к сведениям о лице, имеющем право без доверенности действовать от имени юридического лица | ОгрДосСв | С | | Н | Типовой элемент <ОгрДосСвТип>. Состав элемента представлен в таблице 4.102. Элемент формируется, если в отношении данного лица в ЕГРЮЛ имеется признак об ограничении доступа к сведениям |
| ГРН и дата внесения в ЕГРЮЛ сведений о данном лице | ГРНДатаПерв | С | | Н | Типовой элемент <ГРНДатаТип>. Состав элемента представлен в таблице 4.96. Элемент не формируется: |
| - | при отсутствии указанных сведений; |
| - | при их наличии при формировании файлов с открытыми сведениями (Элемент <ТипИнф> из таблицы 4.1 принимает значение "ЕГРЮЛ_ОТКР_СВЕД") и наличии признака ограничения доступа к сведениям об указанном лице (наличие элемента <ОгрДосСв> в настоящем блоке сведений) |
| Сведения о наименовании, ОГРН и ИНН юридического лица, являющегося лицом, имеющим право действовать без доверенности | НаимИННЮЛ | С | | Н | Состав элемента представлен в таблице 4.31. Элемент не формируется при формировании файлов с открытыми сведениями (Элемент <ТипИнф> из таблицы 4.1 принимает значение "ЕГРЮЛ_ОТКР_СВЕД") и наличии признака ограничения доступа к сведениям об указанном лице (наличие элемента <ОгрДосСв> в настоящем блоке сведений) |
| Сведения о регистрации иностранного юридического лица в стране происхождения | СвРегИн | С | | Н | Типовой элемент <СвРегИнЮЛЕГРЮЛТип>. Состав элемента представлен в таблице 4.124. Элемент не формируется при отсутствии указанных сведений, а, при их наличии, при формировании файлов с открытыми сведениями (Элемент <ТипИнф> из таблицы 4.1 принимает значение "ЕГРЮЛ_ОТКР_СВЕД") и наличии признака ограничения доступа к сведениям об указанном лице (наличие элемента <ОгрДосСв> в настоящем блоке сведений) |
| Сведения о недостоверности данных о юридическом лице, имеющем право действовать без доверенности | СвНедДанУпрОрг | С | | НМ | Состав элемента представлен в таблице 4.32. Элемент не формируется при отсутствии указанных сведений, а, при их наличии, при формировании файлов с открытыми сведениями (Элемент <ТипИнф> из таблицы 4.1 принимает значение "ЕГРЮЛ_ОТКР_СВЕД") и наличии признака ограничения доступа к сведениям об указанном лице (наличие элемента <ОгрДосСв> в настоящем блоке сведений) |
| Сведения о наименовании представительства или филиала в Российской Федерации, через которое иностранное юридическое лицо осуществляет полномочия управляющей организации | СвПредЮЛ | С | | Н | Типовой элемент <СвНаимПредЮЛТип>. Состав элемента представлен в таблице 4.122. Элемент не формируется при отсутствии указанных сведений, а, при их наличии, при формировании файлов с открытыми сведениями (Элемент <ТипИнф> из таблицы 4.1 принимает значение "ЕГРЮЛ_ОТКР_СВЕД") и наличии признака ограничения доступа к сведениям об указанном лице (наличие элемента <ОгрДосСв> в настоящем блоке сведений) |
| Сведения об аккредитации представительства или филиала в Российской Федерации, через которое иностранное юридическое лицо осуществляет полномочия управляющей организации | СвАкРАФП | С | | Н | Типовой элемент <СвАкРАФПТип>. Состав элемента представлен в таблице 4.106. Элемент не формируется при отсутствии указанных сведений, а, при их наличии, при формировании файлов с открытыми сведениями (Элемент <ТипИнф> из таблицы 4.1 принимает значение "ЕГРЮЛ_ОТКР_СВЕД") и наличии признака ограничения доступа к сведениям об указанном лице (наличие элемента <ОгрДосСв> в настоящем блоке сведений) |
Таблица 4.31
Сведения о наименовании, ОГРН и ИНН юридического лица, являющегося лицом, имеющим право действовать без доверенности (НаимИННЮЛ)
| Наименование элемента | Сокращенное наименование (код) элемента | Признак типа элемента | Формат элемента | Признак обязательности элемента | Дополнительная информация |
| Основной государственный регистрационный номер юридического лица | ОГРН | А | T(=13) | Н | Типовой элемент <ОГРНТип> |
| ИНН юридического лица | ИНН | А | T(=10) | Н | Типовой элемент <ИННЮЛТип> |
| Полное наименование юридического лица | НаимЮЛПолн | А | T(1-1000) | О | |
| Дополнительные сведения | ДопСв | А | T(1-1000) | Н | Реквизит не обязательный. Текст "Управляющая организация определена в соответствии с постановлением Правительства Российской Федерации от 21.03.2023 N 438" формируется в случае, если управляющая организация определена в соответствии с указанным Постановлением |
| ГРН и дата внесения в ЕГРЮЛ записи, содержащей указанные сведения | ГРНДата | С | | О | Типовой элемент <ГРНДатаТип>. Состав элемента представлен в таблице 4.96 |
| ГРН и дата внесения в ЕГРЮЛ записи об исправлении технической ошибки в указанных сведениях | ГРНДатаИспр | С | | Н | Типовой элемент <ГРНДатаТип>. Состав элемента представлен в таблице 4.96. Элемент отсутствует, если в указанных сведениях не исправлялись технические ошибки |
Таблица 4.32
Сведения о недостоверности данных о юридическом лице, имеющем право действовать без доверенности (СвНедДанУпрОрг)
| Наименование элемента | Сокращенное наименование (код) элемента | Признак типа элемента | Формат элемента | Признак обязательности элемента | Дополнительная информация |
| Признак недостоверности данных | ПризнНедДанУпрОрг | А | T(=1) | ОК | Принимает значение: |
| 2 | - признак недостоверности, внесенный в ЕГРЮЛ по результатам проверки достоверности содержащихся в ЕГРЮЛ сведений о юридическом лице (если сведения о недостоверности сведений об управляющей организации внесены на основании записи с кодом СПВЗ 17023) | |
| 3 | - признак недостоверности, внесенный в ЕГРЮЛ на основании решения суда (если сведения о недостоверности сведений об управляющей организации внесены на основании записи с кодом СПВЗ 16006) |
| Текст о недостоверности сведений, выводимый в выписке в строке с наименованием "Дополнительные сведения" | ТекстНедДанУпрОрг | А | T(1-500) | О | Принимает значение: |
| - | "сведения недостоверны (результаты проверки достоверности содержащихся в ЕГРЮЛ сведений о юридическом лице)" - если сведения о недостоверности внесены по данным, выявленным НО (<ПризнНедДанУпрОрг>=2), |
| - | "сведения недостоверны (решение суда)" - если сведения о недостоверности внесены на основании решения суда (<ПризнНедДанУпрОрг>=3). |
| Выводится в выписке в строке с наименованием "Дополнительные сведения" |
| Сведения о решении суда, на основании которого указанные сведения признаны недостоверными | РешСудНедДанУпрОрг | С | | Н | Типовой элемент <РешСудТип>. Состав элемента представлен в таблице 4.105. Элемент формируется в случае, если значение элемента <ПризнНедДанУпрОрг>=3 |
| ГРН и дата внесения в ЕГРЮЛ записи, содержащей указанные сведения | ГРНДата | С | | О | Типовой элемент <ГРНДатаТип>. Состав элемента представлен в таблице 4.96 |
| ГРН и дата внесения в ЕГРЮЛ записи об исправлении технической ошибки в указанных сведениях | ГРНДатаИспр | С | | Н | Типовой элемент <ГРНДатаТип>. Состав элемента представлен в таблице 4.96. Элемент отсутствует, если в указанных сведениях не исправлялись технические ошибки |
Таблица 4.33
Сведения о физическом лице, имеющем право без доверенности действовать от имени юридического лица (СведДолжнФЛ)
| Наименование элемента | Сокращенное наименование (код) элемента | Признак типа элемента | Формат элемента | Признак обязательности элемента | Дополнительная информация |
| Вид адресного классификатора, используемого при формировании в полных выписках сведений об адресе в полных выписках и выписках со сведениями, доступ к которым ограничен | ВидАдрКлассиф | А | T(=1) | НК | Элемент НЕ формируется: |
| - | при формировании файлов с открытыми сведениями (Элемент <ТипИнф> из таблицы 4.1 принимает значение "ЕГРЮЛ_ОТКР_СВЕД"); |
| - | при формировании иных файлов (с иным типом информации): |
| | - | при отсутствии в ЕГРЮЛ сведений об адресе ФЛ; |
| | - | при наличии в ЕГРЮЛ адреса только в одной структуре: либо по ГАР (ФИАС), либо по КЛАДР. |
| При формировании принимает значение: |
| 1 | - | адрес в выписке должен быть выведен по ГАР (ФИАС) на основании данных, содержащихся в элементе <АдрМЖФИАС> | |
| 2 | - | адрес в выписке должен быть выведен по КЛАДР на основании данных, содержащихся в элементе <АдресМЖРФ>. |
| При отсутствии в выгрузке данного элемента адрес в выписке выводится в соответствии со следующими правилами: |
| - | если в выгрузке имеется только элемент <АдресМЖРФ>, то адрес выводится по КЛАДР на основании данных, содержащихся в указанном элементе; |
| - | если в выгрузке имеется только элемент <АдрМЖФИАС>, то адрес выводится по ГАР (ФИАС) на основании данных, содержащихся в указанном элементе; |
| - | если в выгрузке имеется и элемент <АдрМЖФИАС> и элемент <АдресМЖРФ>, то адрес выводится по ГАР (ФИАС) на основании данных, содержащихся в элементе <АдрМЖФИАС> |
| Сведения об ограничении доступа к сведениям о лице, имеющем право без доверенности действовать от имени юридического лица | ОгрДосСв | С | | Н | Типовой элемент <ОгрДосСвТип>. Состав элемента представлен в таблице 4.102. Элемент формируется, если в отношении данного лица в ЕГРЮЛ имеется признак об ограничении доступа к сведениям |
| ГРН и дата внесения в ЕГРЮЛ сведений о данном лице | ГРНДатаПерв | С | | Н | Типовой элемент <ГРНДатаТип>. Состав элемента представлен в таблице 4.96. Элемент не формируется: |
| - | при отсутствии указанных сведений; |
| - | при их наличии при формировании файлов с открытыми сведениями (Элемент <ТипИнф> из таблицы 4.1 принимает значение "ЕГРЮЛ_ОТКР_СВЕД") и наличии признака ограничения доступа к сведениям об указанном лице (наличие элемента <ОгрДосСв> в настоящем блоке сведений) |
| Сведения о фамилии, имени, отчестве и ИНН физического лица | СвФЛ | С | | Н | Типовой элемент <СвФЛЕГРЮЛТип>. Состав элемента представлен в таблице 4.132. Элемент не формируется при формировании файлов с открытыми сведениями (Элемент <ТипИнф> из таблицы 4.1 принимает значение "ЕГРЮЛ_ОТКР_СВЕД") и наличии признака ограничения доступа к сведениям об указанном лице (наличие элемента <ОгрДосСв> в настоящем блоке сведений) |
| Сведения о фамилии, имени, отчестве физического лица по данным ЗАГС | СвФИОЗАГС | С | | Н | Типовой элемент <СвФИОЗАГСТип>. Состав элемента представлен в таблице 4.133. Элемент не формируется при отсутствии указанных сведений, а, при их наличии, при формировании файлов с открытыми сведениями (Элемент <ТипИнф> из таблицы 4.1 принимает значение "ЕГРЮЛ_ОТКР_СВЕД") и наличии признака ограничения доступа к сведениям об указанном лице (наличие элемента <ОгрДосСв> в настоящем блоке сведений) |
| Сведения о должности физического лица | СвДолжн | С | | Н | Состав элемента представлен в таблице 4.34. Элемент не формируется при формировании файлов с открытыми сведениями (Элемент <ТипИнф> из таблицы 4.1 принимает значение "ЕГРЮЛ_ОТКР_СВЕД") и наличии признака ограничения доступа к сведениям об указанном лице (наличие элемента <ОгрДосСв> в настоящем блоке сведений) |
| Сведения о недостоверности данных о лице, имеющем право без доверенности действовать от имени юридического лица | СвНедДанДолжнФЛ | С | | НМ | Состав элемента представлен в таблице 4.35. Элемент не формируется при отсутствии указанных сведений, а, при их наличии, при формировании файлов с открытыми сведениями (Элемент <ТипИнф> из таблицы 4.1 принимает значение "ЕГРЮЛ_ОТКР_СВЕД") и наличии признака ограничения доступа к сведениям об указанном лице (наличие элемента <ОгрДосСв> в настоящем блоке сведений) |
| Дополнительные сведения о полномочиях лица, имеющего право действовать без доверенности от имени юридического лица | ДопСвПолДолжФЛ | С | | НМ | Состав элемента представлен в таблице 4.36. Элемент не формируется если: |
| - | указанные сведения в ЕГРЮЛ отсутствуют; |
| - | указанные сведения имеются в ЕГРЮЛ, но формируются файлы с открытыми сведениями и наличием ограничения доступа к сведениям о данном лице: Элемент <ТипИнф> из таблицы 4.1 принимает значение "ЕГРЮЛ_ОТКР_СВЕД") и наличие признака ограничения доступа к сведениям об указанном лице (наличие элемента <ОгрДосСв> в настоящем блоке сведений) |
| Сведения о поле физического лица | СвПолФЛ | С | | Н | Типовой элемент <СвПолФЛТип>. Состав элемента представлен в таблице 4.123. Элемент не формируется при отсутствии указанных сведений, а, при их наличии, при формировании файлов с открытыми сведениями (Элемент <ТипИнф> из таблицы 4.1 принимает значение "ЕГРЮЛ_ОТКР_СВЕД") и наличии признака ограничения доступа к сведениям об указанном лице (наличие элемента <ОгрДосСв> в настоящем блоке сведений) |
| Сведения о рождении физического лица | СвРождФЛ | С | | Н | Типовой элемент <СвРождЕГРЮЛТип>. Состав элемента представлен в таблице 4.126. Элемент не формируется при отсутствии указанных сведений, а, при их наличии, при формировании файлов с открытыми сведениями (Элемент <ТипИнф> из таблицы 4.1 принимает значение "ЕГРЮЛ_ОТКР_СВЕД") |
| Сведения о записи акта гражданского состояния о рождении | СвЗапРожд | С | | Н | Типовой элемент <СвЗапРождТип>. Состав элемента представлен в таблице 4.127. Элемент является обязательным для лиц, не достигших 14-летнего возраста, государственная регистрация рождения которых произведена после 01.10.2018, при отсутствии элемента <УдЛичнФЛ> и формируется только при формировании файлов с закрытыми сведениями (Элемент <ТипИнф> из таблицы 4.1 принимает значение "ЕГРЮЛ_ЗАКР_СВЕД") |
| Сведения о гражданстве физического лица | СвГраждФЛ | С | | Н | Типовой элемент <СвГраждТип>. Состав элемента представлен в таблице 4.107. Элемент не формируется при отсутствии указанных сведений, а, при их наличии, при формировании файлов с открытыми сведениями (Элемент <ТипИнф> из таблицы 4.1 принимает значение "ЕГРЮЛ_ОТКР_СВЕД") и наличии признака ограничения доступа к сведениям об указанном лице (наличие элемента <ОгрДосСв> в настоящем блоке сведений) |
| Сведения о документе, удостоверяющем личность физического лица | УдЛичнФЛ | С | | Н | Типовой элемент <УдЛичнЕГРЮЛТип>. Состав элемента представлен в таблице 4.136. Элемент формируется при наличии и только при формировании файлов с закрытыми сведениями (Элемент <ТипИнф> из таблицы 4.1 принимает значение "ЕГРЮЛ_ЗАКР_СВЕД") |
| Сведения об адресе места жительства в Российской Федерации (в структуре КЛАДР) | АдресМЖРФ | С | | Н | Типовой элемент <АдрРФЕГРЮЛТип>. Состав элемента представлен в таблице 4.88. Элемент не формируется при отсутствии указанных сведений, а, при их наличии, при формировании файлов с открытыми сведениями (Элемент <ТипИнф> из таблицы 4.1 принимает значение "ЕГРЮЛ_ОТКР_СВЕД") |
| Сведения об адресе места жительства в Российской Федерации (в структуре ФИАС) | АдрМЖФИАС | С | | Н | Типовой элемент <АдрФИАСЕГРЮЛТип>. Состав элемента представлен в таблице 4.89. Элемент не формируется при отсутствии указанных сведений, а, при их наличии, при формировании файлов с открытыми сведениями (Элемент <ТипИнф> из таблицы 4.1 принимает значение "ЕГРЮЛ_ОТКР_СВЕД") |
| Сведения о дисквалификации | СвДискв | С | | НМ | Состав элемента представлен в таблице 4.37. Элемент не формируется при отсутствии указанных сведений, а, при их наличии, при формировании файлов с открытыми сведениями (Элемент <ТипИнф> из таблицы 4.1 принимает значение "ЕГРЮЛ_ОТКР_СВЕД") и наличии признака ограничения доступа к сведениям об указанном лице (наличие элемента <ОгрДосСв> в настоящем блоке сведений) |
Таблица 4.34
Сведения о должности физического лица (СвДолжн)
| Наименование элемента | Сокращенное наименование (код) элемента | Признак типа элемента | Формат элемента | Признак обязательности элемента | Дополнительная информация |
| Основной государственный регистрационный номер индивидуального предпринимателя - управляющего юридическим лицом | ОГРНИП | А | T(=15) | Н | Типовой элемент <ОГРНИПТип>. Элемент формируется только для управляющего - индивидуального предпринимателя при наличии этих сведений в ЕГРЮЛ |
| Вид должностного лица по справочнику СКФЛЮЛ (указывается код по справочнику) | ВидДолжн | А | T(=2) | ОК | |
| Наименование вида должностного лица по справочнику СКФЛЮЛ | НаимВидДолжн | А | T(5-100) | ОК | |
| Наименование должности | НаимДолжн | А | T(1-255) | О | При отсутствии наименования должности указывается наименование вида должностного лица по справочнику СКФЛЮЛ |
| ГРН и дата внесения в ЕГРЮЛ записи, содержащей указанные сведения | ГРНДата | С | | О | Типовой элемент <ГРНДатаТип>. Состав элемента представлен в таблице 4.96 |
| ГРН и дата внесения в ЕГРЮЛ записи об исправлении технической ошибки в указанных сведениях | ГРНДатаИспр | С | | Н | Типовой элемент <ГРНДатаТип>. Состав элемента представлен в таблице 4.96. Элемент отсутствует, если в указанных сведениях не исправлялись технические ошибки |
Таблица 4.35
Сведения о недостоверности данных о лице, имеющем право без доверенности действовать от имени юридического лица (СвНедДанДолжнФЛ)
| Наименование элемента | Сокращенное наименование (код) элемента | Признак типа элемента | Формат элемента | Признак обязательности элемента | Дополнительная информация |
| Признак недостоверности данных | ПризнНедДанДолжнФЛ | А | T(=1) | ОК | Принимает значение: 1 - признак недостоверности, внесенный в ЕГРЮЛ на основании заявления по форме Р34001 самого физического лица (если сведения о недостоверности сведений о лице, имеющем право действовать без доверенности от имени юридического лица, внесены на основании записи с кодом СПВЗ 17022) | 2 - признак недостоверности, внесенный в ЕГРЮЛ по результатам проверки достоверности содержащихся в ЕГРЮЛ сведений о юридическом лице (если сведения о недостоверности сведений о лице, имеющем право действовать без доверенности от имени юридического лица, внесены на основании записи с кодом СПВЗ 17023) | 3 - признак недостоверности, внесенный в ЕГРЮЛ на основании решения суда (если сведения о недостоверности сведений о лице, имеющем право действовать без доверенности от имени юридического лица, внесены на основании записи с кодом СПВЗ 16006) |
| Текст о недостоверности сведений, выводимый в выписке в строке с наименованием "Дополнительные сведения" | ТекстНедДанДолжнФЛ | А | T(1-500) | О | Принимает значение: |
| - | "сведения недостоверны (заявление физического лица о недостоверности сведений о нем)" - если сведения о недостоверности внесены по заявлению самого ФЛ (Р34001) (<ПризнНедДанДолжнФЛ>=1), |
| - | "сведения недостоверны (результаты проверки достоверности содержащихся в ЕГРЮЛ сведений о юридическом лице)" - если сведения о недостоверности внесены по данным, выявленным НО (<ПризнНедДанДолжнФЛ>=2), |
| - | "сведения недостоверны (решение суда)" - если сведения о недостоверности внесены на основании решения суда (<ПризнНедДанДолжнФЛ>=3). |
| Выводится в выписке в строке с наименованием "Дополнительные сведения" |
| Сведения о решении суда, на основании которого указанные сведения признаны недостоверными | РешСудНедДанДолжнФЛ | С | | Н | Типовой элемент <РешСудТип>. Состав элемента представлен в таблице 4.105. Элемент формируется в случае, если значение элемента <ПризнНедДанУпрОрг>=3 |
| ГРН и дата внесения в ЕГРЮЛ записи, содержащей указанные сведения | ГРНДата | С | | О | Типовой элемент <ГРНДатаТип>. Состав элемента представлен в таблице 4.96 |
| ГРН и дата внесения в ЕГРЮЛ записи об исправлении технической ошибки в указанных сведениях | ГРНДатаИспр | С | | Н | Типовой элемент <ГРНДатаТип>. Состав элемента представлен в таблице 4.96. Элемент отсутствует, если в указанных сведениях не исправлялись технические ошибки |
Таблица 4.36
Дополнительные сведения о полномочиях лица, имеющего право действовать без доверенности от имени юридического лица (ДопСвПолДолжФЛ)
| Наименование элемента | Сокращенное наименование (код) элемента | Признак типа элемента | Формат элемента | Признак обязательности элемента | Дополнительная информация |
| Признак дополнительных сведений о полномочиях лица, имеющего право действовать без доверенности от имени юридического лица | ПризДопСвПолДолжнФЛ | А | T(1-2) | О | |
| Текст дополнительных сведений о полномочиях лица, имеющего право действовать без доверенности от имени юридического лица, выводимый в выписке в строке с наименованием "Дополнительные сведения" | ТекстДопСвПолДолжнФЛ | А | T(1-500) | О | Выводится текст о каких-либо дополнительных сведениях о полномочиях лица, имеющего право действовать без доверенности от имени юридического лица (за исключением сведений о недостоверности и дисквалификации) |
| ГРН и дата внесения в ЕГРЮЛ записи, содержащей указанные сведения | ГРНДата | С | | О | Типовой элемент <ГРНДатаТип>. Состав элемента представлен в таблице 4.96 |
| ГРН и дата внесения в ЕГРЮЛ записи об исправлении технической ошибки в указанных сведениях | ГРНДатаИспр | С | | Н | Типовой элемент <ГРНДатаТип>. Состав элемента представлен в таблице 4.96. Элемент отсутствует, если в указанных сведениях не исправлялись технические ошибки |
Таблица 4.37
Сведения о дисквалификации (СвДискв)
| Наименование элемента | Сокращенное наименование (код) элемента | Признак типа элемента | Формат элемента | Признак обязательности элемента | Дополнительная информация |
| Дата начала дисквалификации | ДатаНачДискв | А | | О | Типовой элемент <xs:date> |
| Дата окончания дисквалификации | ДатаОкончДискв | А | | О | Типовой элемент <xs:date> |
| Дата вынесения судебным органом постановления о дисквалификации | ДатаРеш | А | | О | Типовой элемент <xs:date> |
| ГРН и дата внесения в ЕГРЮЛ записи, содержащей указанные сведения | ГРНДата | С | | О | Типовой элемент <ГРНДатаТип>. Состав элемента представлен в таблице 4.96 |
| ГРН и дата внесения в ЕГРЮЛ записи об исправлении технической ошибки в указанных сведениях | ГРНДатаИспр | С | | Н | Типовой элемент <ГРНДатаТип>. Состав элемента представлен в таблице 4.96. Элемент отсутствует, если в указанных сведениях не исправлялись технические ошибки |
Таблица 4.38
Сведения о наличии корпоративного договора (СвКорпДог)
| Наименование элемента | Сокращенное наименование (код) элемента | Признак типа элемента | Формат элемента | Признак обязательности элемента | Дополнительная информация |
| Вид сведений в корпоративном договоре | ВидСведКорпДог | А | T(=1) | ОК | Принимает значение: 1 - если корпоративным договором предусмотрен объем правомочий участников хозяйственного общества непропорционально размерам принадлежащих им долей в уставном капитале хозяйственного общества | 2 - если корпоративным договором предусмотрены ограничения и условия отчуждения долей (акций) |
| ГРН и дата внесения в ЕГРЮЛ записи, содержащей указанные сведения | ГРНДата | С | | О | Типовой элемент <ГРНДатаТип>. Состав элемента представлен в таблице 4.96 |
| ГРН и дата внесения в ЕГРЮЛ записи об исправлении технической ошибки в указанных сведениях | ГРНДатаИспр | С | | Н | Типовой элемент <ГРНДатаТип>. Состав элемента представлен в таблице 4.96. Элемент отсутствует, если в указанных сведениях не исправлялись технические ошибки |
Таблица 4.39
Сведения об учредителях (участниках) юридического лица (СвУчредит)
| Наименование элемента | Сокращенное наименование (код) элемента | Признак типа элемента | Формат элемента | Признак обязательности элемента | Дополнительная информация |
| Сведения о запрете на распоряжение долями в уставном капитале юридического лица | СвЗапретРаспДолями | С | | Н | Состав элемента представлен в таблице 4.40 |
| Сведения об учредителе (участнике) - российском юридическом лице | УчрЮЛРос | С | | НМ | Состав элемента представлен в таблице 4.41. При формировании файлов с открытыми сведениями (Элемент <ТипИнф> из таблицы 4.1 принимает значение "ЕГРЮЛ_ОТКР_СВЕД") в данном разделе в отношении учредителей (участников) - российских ЮЛ, имеющих признак ограничения доступа к сведениям, выводится только этот признак |
| Сведения об учредителе (участнике) - иностранном юридическом лице | УчрЮЛИн | С | | НМ | Состав элемента представлен в таблице 4.43. При формировании файлов с открытыми сведениями (Элемент <ТипИнф> из таблицы 4.1 принимает значение "ЕГРЮЛ_ОТКР_СВЕД") в данном разделе в отношении учредителей (участников) - иностранных ЮЛ, имеющих признак ограничения доступа к сведениям, выводится только этот признак |
| Сведения об учредителе (участнике) - физическом лице | УчрФЛ | С | | НМ | Состав элемента представлен в таблице 4.44. При формировании файлов с открытыми сведениями (Элемент <ТипИнф> из таблицы 4.1 принимает значение "ЕГРЮЛ_ОТКР_СВЕД") в данном разделе в отношении учредителей (участников) - физических лиц (далее ФЛ), имеющих признак ограничения доступа к сведениям, выводится только этот признак |
| Сведения об учредителе (участнике) - Российской Федерации, субъекте Российской Федерации, муниципальном образовании | УчрРФСубМО | С | | НМ | Состав элемента представлен в таблице 4.46. При формировании файлов с открытыми сведениями (Элемент <ТипИнф> из таблицы 4.1 принимает значение "ЕГРЮЛ_ОТКР_СВЕД") в данном разделе в отношении учредителей, имеющих признак ограничения доступа к сведениям, выводится только этот признак |
| Сведения о паевом инвестиционном фонде, в состав имущества которого включена доля в уставном капитале | УчрПИФ | С | | НМ | Состав элемента представлен в таблице 4.50. При формировании файлов с открытыми сведениями (Элемент <ТипИнф> из таблицы 4.1 принимает значение "ЕГРЮЛ_ОТКР_СВЕД") в данном разделе в отношении учредителей, имеющих признак ограничения доступа к сведениям, выводится только этот признак |
| Сведения о включении доли в уставном/складочном капитале создаваемого юридического лица в состав общего имущества участников договора инвестиционного товарищества | УчрДогИнвТов | С | | НМ | Состав элемента представлен в таблице 4.53. При формировании файлов с открытыми сведениями (Элемент <ТипИнф> из таблицы 4.1 принимает значение "ЕГРЮЛ_ОТКР_СВЕД") в данном разделе в отношении учредителей, имеющих признак ограничения доступа к сведениям, выводится только этот признак |
Таблица 4.40
Сведения о запрете на распоряжение долями в уставном капитале юридического лица (СвЗапретРаспДолями)
| Наименование элемента | Сокращенное наименование (код) элемента | Признак типа элемента | Формат элемента | Признак обязательности элемента | Дополнительная информация |
| Текст запрета на распоряжение долями в уставном капитале | ТексЗапретРаспДолями | А | T(1-1000) | О | Формируется текст: "В соответствии с постановлением Правительства Российской Федерации от 21.03.2023 N 438 установлен запрет на распоряжение долями в уставном капитале юридического лица" |
| ГРН и дата внесения в ЕГРЮЛ записи, содержащей указанные сведения | ГРНДата | С | | О | Типовой элемент <ГРНДатаТип>. Состав элемента представлен в таблице 4.96 |
Таблица 4.41
Сведения об учредителе (участнике) - российском юридическом лице (УчрЮЛРос)
| Наименование элемента | Сокращенное наименование (код) элемента | Признак типа элемента | Формат элемента | Признак обязательности элемента | Дополнительная информация |
| Сведения об ограничении доступа к сведениям об учредителе (участнике) | ОгрДосСв | С | | Н | Типовой элемент <ОгрДосСвТип>. Состав элемента представлен в таблице 4.102. Элемент формируется, если в отношении данного лица в ЕГРЮЛ имеется признак об ограничении доступа к сведениям |
| ГРН и дата внесения в ЕГРЮЛ сведений о данном лице | ГРНДатаПерв | С | | Н | Типовой элемент <ГРНДатаТип>. Состав элемента представлен в таблице 4.96. Элемент не формируется: - при отсутствии указанных сведений; - при их наличии при формировании файлов с открытыми сведениями (Элемент <ТипИнф> из таблицы 4.1 принимает значение "ЕГРЮЛ_ОТКР_СВЕД") и наличии признака ограничения доступа к сведениям о данном учредителе (участнике) (наличие элемента <ОгрДосСв> в настоящем блоке сведений) |
| Сведения о наименовании, ОГРН и ИНН юридического лица | НаимИННЮЛ | С | | Н | Типовой элемент <СвЮЛЕГРЮЛТип>. Состав элемента представлен в таблице 4.134. Элемент не формируется при формировании файлов с открытыми сведениями (Элемент <ТипИнф> из таблицы 4.1 принимает значение "ЕГРЮЛ_ОТКР_СВЕД") и наличии признака ограничения доступа к сведениям о данном учредителе (участнике) (наличие элемента <ОгрДосСв> в настоящем блоке сведений) |
| Сведения о регистрации учредителя (участника) до 01.07.2002 | СвРегСтарые | С | | Н | Состав элемента представлен в таблице 4.42. Элемент формируется только при отсутствии у ЮЛ ОГРН и наличии сведений о регистрации до 01.07.2002. Элемент не формируется при отсутствии указанных сведений, а, при их наличии, при формировании файлов с открытыми сведениями (Элемент <ТипИнф> из таблицы 4.1 принимает значение "ЕГРЮЛ_ОТКР_СВЕД") и наличии признака ограничения доступа к сведениям о данном учредителе (участнике) (наличие элемента <ОгрДосСв> в настоящем блоке сведений) |
| Сведения о недостоверности данных об учредителе (участнике) | СвНедДанУчр | С | | НМ | Типовой элемент <СвНедДанУчрТип>. Состав элемента представлен в таблице 4.112. Элемент не формируется при отсутствии указанных сведений, а, при их наличии, при формировании файлов с открытыми сведениями (Элемент <ТипИнф> из таблицы 4.1 принимает значение "ЕГРЮЛ_ОТКР_СВЕД") и наличии признака ограничения доступа к сведениям об указанном лице (наличие элемента <ОгрДосСв> в настоящем блоке сведений) |
| Сведения о доле учредителя (участника) | ДоляУстКап | С | | Н | Типовой элемент <ДоляУстКапЕГРЮЛТип>. Состав элемента представлен в таблице 4.97. Элемент не формируется при отсутствии указанных сведений, а, при их наличии, при формировании файлов с открытыми сведениями (Элемент <ТипИнф> из таблицы 4.1 принимает значение "ЕГРЮЛ_ОТКР_СВЕД") и наличии признака ограничения доступа к сведениям о данном учредителе (участнике) (наличие элемента <ОгрДосСв> в настоящем блоке сведений) |
| Сведения о предусмотренном корпоративным договором объеме правомочий участника хозяйственного общества (количество голосов, приходящихся на долю участника хозяйственного общества непропорционально размеру этой доли) | СвОбъемПрав | С | | Н | Типовой элемент <СвОбъемПравТип>. Состав элемента представлен в таблице 4.115. Элемент не формируется при отсутствии указанных сведений, а, при их наличии, при формировании файлов с открытыми сведениями (Элемент <ТипИнф> из таблицы 4.1 принимает значение "ЕГРЮЛ_ОТКР_СВЕД") и наличии признака ограничения доступа к сведениям о данном учредителе (участнике) (наличие элемента <ОгрДосСв> в настоящем блоке сведений) |
| Сведения об обременении доли участника (о залогодержателе и договоре залога) | СвОбрем | С | | НМ | Типовой элемент <СвОбремТип>. Состав элемента представлен в таблице 4.116. Элемент не формируется при отсутствии указанных сведений, а, при их наличии, при формировании файлов с открытыми сведениями (Элемент <ТипИнф> из таблицы 4.1 принимает значение "ЕГРЮЛ_ОТКР_СВЕД") и наличии признака ограничения доступа к сведениям о данном учредителе (участнике) (наличие элемента <ОгрДосСв> в настоящем блоке сведений) |
| Сведения об управлении залогом доли участника | СвУправЗал | С | | НМ | Типовой элемент <СвУправЗалТип>. Состав элемента представлен в таблице 4.128. Элемент не формируется при отсутствии указанных сведений, а, при их наличии, при формировании файлов с открытыми сведениями (Элемент <ТипИнф> из таблицы 4.1 принимает значение "ЕГРЮЛ_ОТКР_СВЕД") и наличии признака ограничения доступа к сведениям о данном учредителе (участнике) (наличие элемента <ОгрДосСв> в настоящем блоке сведений) |
| Сведения о доверительном управляющем - российском или иностранном юридическом лице | СвДовУпрЮЛ | С | | НМ | Типовой элемент <СвДовУпрЮЛТип>. Состав элемента представлен в таблице 4.108. Элемент не формируется при отсутствии указанных сведений, а, при их наличии, при формировании файлов с открытыми сведениями (Элемент <ТипИнф> из таблицы 4.1 принимает значение "ЕГРЮЛ_ОТКР_СВЕД") и наличии признака ограничения доступа к сведениям о данном учредителе (участнике) (наличие элемента <ОгрДосСв> в настоящем блоке сведений) |
| Сведения о доверительном управляющем - физическом лице или индивидуальном предпринимателе | СвДовУпрФЛ | С | | НМ | Типовой элемент <СвДовУпрФЛТип>. Состав элемента представлен в таблице 4.109. Элемент не формируется при отсутствии указанных сведений, а, при их наличии, при формировании файлов с открытыми сведениями (Элемент <ТипИнф> из таблицы 4.1 принимает значение "ЕГРЮЛ_ОТКР_СВЕД") и наличии признака ограничения доступа к сведениям о данном учредителе (участнике) (наличие элемента <ОгрДосСв> в настоящем блоке сведений) |
Таблица 4.42
Сведения о регистрации учредителя (участника) до 01.07.2002 (СвРегСтарые)
| Наименование элемента | Сокращенное наименование (код) элемента | Признак типа элемента | Формат элемента | Признак обязательности элемента | Дополнительная информация |
| Регистрационный номер, присвоенный юридическому лицу до 1 июля 2002 года | РегНом | А | T(1-255) | Н | |
| Дата регистрации юридического лица до 1 июля 2002 года | ДатаРег | А | | Н | Типовой элемент <xs:date> |
| Наименование органа, зарегистрировавшего юридическое лицо до 1 июля 2002 года | НаимРО | А | T(1-1000) | Н | |
| ГРН и дата внесения в ЕГРЮЛ записи, содержащей указанные сведения | ГРНДата | С | | О | Типовой элемент <ГРНДатаТип>. Состав элемента представлен в таблице 4.96 |
| ГРН и дата внесения в ЕГРЮЛ записи об исправлении технической ошибки в указанных сведениях | ГРНДатаИспр | С | | Н | Типовой элемент <ГРНДатаТип>. Состав элемента представлен в таблице 4.96. Элемент отсутствует, если в указанных сведениях не исправлялись технические ошибки |
Таблица 4.43
Сведения об учредителе (участнике) - иностранном юридическом лице (УчрЮЛИн)
| Наименование элемента | Сокращенное наименование (код) элемента | Признак типа элемента | Формат элемента | Признак обязательности элемента | Дополнительная информация |
| Сведения об ограничении доступа к сведениям об учредителе (участнике) | ОгрДосСв | С | | Н | Типовой элемент <ОгрДосСвТип>. Состав элемента представлен в таблице 4.102. Элемент формируется, если в отношении данного лица в ЕГРЮЛ имеется признак об ограничении доступа к сведениям |
| ГРН и дата внесения в ЕГРЮЛ сведений о данном лице | ГРНДатаПерв | С | | Н | Типовой элемент <ГРНДатаТип>. Состав элемента представлен в таблице 4.96. Элемент не формируется: |
| - | при отсутствии указанных сведений; |
| - | при их наличии при формировании файлов с открытыми сведениями (Элемент <ТипИнф> из таблицы 4.1 принимает значение "ЕГРЮЛ_ОТКР_СВЕД") и наличии признака ограничения доступа к сведениям о данном учредителе (участнике) (наличие элемента <ОгрДосСв> в настоящем блоке сведений) |
| Сведения о наименовании и ИНН юридического лица | НаимИННЮЛ | С | | Н | Типовой элемент <СвЮЛЕГРЮЛТип>. Состав элемента представлен в таблице 4.134. Элемент не формируется при формировании файлов с открытыми сведениями (Элемент <ТипИнф> из таблицы 4.1 принимает значение "ЕГРЮЛ_ОТКР_СВЕД") и наличии признака ограничения доступа к сведениям о данном учредителе (участнике) (наличие элемента <ОгрДосСв> в настоящем блоке сведений) |
| Сведения о наименовании иностранного юридического лица в латинской транскрипции | СвНаимЮЛПолнИн | С | | Н | Типовой элемент <СвНаимПолнТип>. Состав элемента представлен в таблице 4.110. Элемент не формируется при отсутствии указанных сведений, а, при их наличии, при формировании файлов с открытыми сведениями (Элемент <ТипИнф> из таблицы 4.1 принимает значение "ЕГРЮЛ_ОТКР_СВЕД") и наличии признака ограничения доступа к сведениям о данном учредителе (участнике) (наличие элемента <ОгрДосСв> в настоящем блоке сведений) |
| Сведения о регистрации в стране происхождения | СвРегИн | С | | Н | Типовой элемент <СвРегИнЮЛЕГРЮЛТип>. Состав элемента представлен в таблице 4.124. Элемент не формируется при отсутствии указанных сведений, а, при их наличии, при формировании файлов с открытыми сведениями (Элемент <ТипИнф> из таблицы 4.1 принимает значение "ЕГРЮЛ_ОТКР_СВЕД") и наличии признака ограничения доступа к сведениям о данном учредителе (участнике) (наличие элемента <ОгрДосСв> в настоящем блоке сведений) |
| Сведения о недостоверности данных об учредителе (участнике) | СвНедДанУчр | С | | НМ | Типовой элемент <СвНедДанУчрТип>. Состав элемента представлен в таблице 4.112. Элемент не формируется при отсутствии указанных сведений, а, при их наличии, при формировании файлов с открытыми сведениями (Элемент <ТипИнф> из таблицы 4.1 принимает значение "ЕГРЮЛ_ОТКР_СВЕД") и наличии признака ограничения доступа к сведениям о данном учредителе (участнике) (наличие элемента <ОгрДосСв> в настоящем блоке сведений) |
| Сведения о доле учредителя (участника) | ДоляУстКап | С | | Н | Типовой элемент <ДоляУстКапЕГРЮЛТип>. Состав элемента представлен в таблице 4.97. Элемент не формируется при отсутствии указанных сведений, а, при их наличии, при формировании файлов с открытыми сведениями (Элемент <ТипИнф> из таблицы 4.1 принимает значение "ЕГРЮЛ_ОТКР_СВЕД") и наличии признака ограничения доступа к сведениям о данном учредителе (участнике) (наличие элемента <ОгрДосСв> в настоящем блоке сведений) |
| Сведения о предусмотренном корпоративным договором объеме правомочий участника хозяйственного общества (количество голосов, приходящихся на долю участника хозяйственного общества непропорционально размеру этой доли) | СвОбъемПрав | С | | Н | Типовой элемент <СвОбъемПравТип>. Состав элемента представлен в таблице 4.115. Элемент не формируется при отсутствии указанных сведений, а, при их наличии, при формировании файлов с открытыми сведениями (Элемент <ТипИнф> из таблицы 4.1 принимает значение "ЕГРЮЛ_ОТКР_СВЕД") и наличии признака ограничения доступа к сведениям о данном учредителе (участнике) (наличие элемента <ОгрДосСв> в настоящем блоке сведений) |
| Сведения об обременении доли участника (о залогодержателе и договоре залога) | СвОбрем | С | | НМ | Типовой элемент <СвОбремТип>. Состав элемента представлен в таблице 4.116. Элемент не формируется при отсутствии указанных сведений, а, при их наличии, при формировании файлов с открытыми сведениями (Элемент <ТипИнф> из таблицы 4.1 принимает значение "ЕГРЮЛ_ОТКР_СВЕД") и наличии признака ограничения доступа к сведениям о данном учредителе (участнике) (наличие элемента <ОгрДосСв> в настоящем блоке сведений) |
| Сведения об управлении залогом доли участника | СвУправЗал | С | | НМ | Типовой элемент <СвУправЗалТип>. Состав элемента представлен в таблице 4.128. Элемент не формируется при отсутствии указанных сведений, а, при их наличии, при формировании файлов с открытыми сведениями (Элемент <ТипИнф> из таблицы 4.1 принимает значение "ЕГРЮЛ_ОТКР_СВЕД") и наличии признака ограничения доступа к сведениям о данном учредителе (участнике) (наличие элемента <ОгрДосСв> в настоящем блоке сведений) |
| Сведения о доверительном управляющем - российском или иностранном юридическом лице | СвДовУпрЮЛ | С | | НМ | Типовой элемент <СвДовУпрЮЛТип>. Состав элемента представлен в таблице 4.108. Элемент не формируется при отсутствии указанных сведений, а, при их наличии, при формировании файлов с открытыми сведениями (Элемент <ТипИнф> из таблицы 4.1 принимает значение "ЕГРЮЛ_ОТКР_СВЕД") и наличии признака ограничения доступа к сведениям о данном учредителе (участнике) (наличие элемента <ОгрДосСв> в настоящем блоке сведений) |
| Сведения о доверительном управляющем - физическом лице или индивидуальном предпринимателе | СвДовУпрФЛ | С | | НМ | Типовой элемент <СвДовУпрФЛТип>. Состав элемента представлен в таблице 4.109. Элемент не формируется при отсутствии указанных сведений, а, при их наличии, при формировании файлов с открытыми сведениями (Элемент <ТипИнф> из таблицы 4.1 принимает значение "ЕГРЮЛ_ОТКР_СВЕД") и наличии признака ограничения доступа к сведениям о данном учредителе (участнике) (наличие элемента <ОгрДосСв> в настоящем блоке сведений) |
Таблица 4.44
Сведения об учредителе (участнике) - физическом лице (УчрФЛ)
| Наименование элемента | Сокращенное наименование (код) элемента | Признак типа элемента | Формат элемента | Признак обязательности элемента | Дополнительная информация |
| Вид адресного классификатора, используемого при формировании в полных выписках сведений об адресе в полных выписках и в выписках со сведениями, доступ к которым ограничен | ВидАдрКлассиф | А | T(=1) | НК | Элемент НЕ формируется: |
| - | при формировании файлов с открытыми сведениями (Элемент <ТипИнф> из таблицы 4.1 принимает значение "ЕГРЮЛ_ОТКР_СВЕД"); |
| - | при формировании иных файлов (с иным типом информации): |
| | - | при отсутствии в ЕГРЮЛ сведений об адресе ФЛ; |
| | - | при наличии в ЕГРЮЛ адреса только в одной структуре: либо по ГАР (ФИАС), либо по КЛАДР. |
| При формировании принимает значение: |
| 1 | - | адрес в выписке должен быть выведен по ГАР (ФИАС) на основании данных, содержащихся в элементе <АдрМЖФИАС> | |
| 2 | - | адрес в выписке должен быть выведен по КЛАДР на основании данных, содержащихся в элементе <АдресМЖРФ>. |
| При отсутствии в выгрузке данного элемента адрес в выписке выводится в соответствии со следующими правилами: |
| - | если в выгрузке имеется только элемент <АдресМЖРФ>, то адрес выводится по КЛАДР на основании данных, содержащихся в указанном элементе; |
| - | если в выгрузке имеется только элемент <АдрМЖФИАС>, то адрес выводится по ГАР (ФИАС) на основании данных, содержащихся в указанном элементе; |
| - | если в выгрузке имеется и элемент <АдрМЖФИАС> и элемент <АдресМЖРФ>, то адрес выводится по ГАР (ФИАС) на основании данных, содержащихся в элементе <АдрМЖФИАС> |
| ОГРНИП (для учредителя полного товарищества или товарищества на вере) | ОГРНИП | А | T(=15) | Н | Типовой элемент <ОГРНИПТип>. Элемент формируется только для учредителя полного товарищества или товарищества на вере. Элемент не формируется при отсутствии указанных сведений, а, при их наличии, при формировании файлов с открытыми сведениями (Элемент <ТипИнф> из таблицы 4.1 принимает значение "ЕГРЮЛ_ОТКР_СВЕД") и наличии признака ограничения доступа к сведениям о данном учредителе (участнике) (наличие элемента <ОгрДосСв> в настоящем блоке сведений) |
| Сведения об ограничении доступа к сведениям об учредителе (участнике) | ОгрДосСв | С | | Н | Типовой элемент <ОгрДосСвТип>. Состав элемента представлен в таблице 4.102. Элемент формируется, если в отношении данного лица в ЕГРЮЛ имеется признак об ограничении доступа к сведения |
| ГРН и дата внесения в ЕГРЮЛ сведений о данном лице | ГРНДатаПерв | С | | Н | Типовой элемент <ГРНДатаТип>. Состав элемента представлен в таблице 4.96. Элемент не формируется: |
| - | при отсутствии указанных сведений; |
| - | при их наличии при формировании файлов с открытыми сведениями (Элемент <ТипИнф> из таблицы 4.1 принимает значение "ЕГРЮЛ_ОТКР_СВЕД") и наличии признака ограничения доступа к сведениям о данном учредителе (участнике) (наличие элемента <ОгрДосСв> в настоящем блоке сведений) |
| Сведения о фамилии, имени, отчестве и ИНН физического лица | СвФЛ | С | | Н | Типовой элемент <СвФЛЕГРЮЛТип>. Состав элемента представлен в таблице 4.132. Элемент не формируется при формировании файлов с открытыми сведениями (Элемент <ТипИнф> из таблицы 4.1 принимает значение "ЕГРЮЛ_ОТКР_СВЕД") и наличии признака ограничения доступа к сведениям о данном учредителе (участнике) (наличие элемента <ОгрДосСв> в настоящем блоке сведений) |
| Сведения о фамилии, имени, отчестве физического лица по данным ЗАГС | СвФИОЗАГС | С | | Н | Типовой элемент <СвФИОЗАГСТип>. Состав элемента представлен в таблице 4.133. Элемент не формируется при отсутствии указанных сведений, а, при их наличии, при формировании файлов с открытыми сведениями (Элемент <ТипИнф> из таблицы 4.1 принимает значение "ЕГРЮЛ_ОТКР_СВЕД") и наличии признака ограничения доступа к сведениям о данном учредителе (участнике) (наличие элемента <ОгрДосСв> в настоящем блоке сведений) |
| Сведения о недостоверности данных об учредителе (участнике) | СвНедДанУчр | С | | НМ | Типовой элемент <СвНедДанУчрТип>. Состав элемента представлен в таблице 4.112. Элемент не формируется при отсутствии указанных сведений, а, при их наличии, при формировании файлов с открытыми сведениями (Элемент <ТипИнф> из таблицы 4.1 принимает значение "ЕГРЮЛ_ОТКР_СВЕД") и наличии признака ограничения доступа к сведениям о данном учредителе (участнике) (наличие элемента <ОгрДосСв> в настоящем блоке сведений) |
| Сведения о поле физического лица | СвПолФЛ | С | | Н | Типовой элемент <СвПолФЛТип>. Состав элемента представлен в таблице 4.123. Элемент не формируется при отсутствии указанных сведений, а, при их наличии, при формировании файлов с открытыми сведениями (Элемент <ТипИнф> из таблицы 4.1 принимает значение "ЕГРЮЛ_ОТКР_СВЕД") и наличии признака ограничения доступа к сведениям о данном учредителе (участнике) (наличие элемента <ОгрДосСв> в настоящем блоке сведений) |
| Сведения о рождении физического лица | СвРождФЛ | С | | Н | Типовой элемент <СвРождЕГРЮЛТип>. Состав элемента представлен в таблице 4.126. Элемент не формируется при отсутствии указанных сведений, а, при их наличии, при формировании файлов с открытыми сведениями (Элемент <ТипИнф> из таблицы 4.1 принимает значение "ЕГРЮЛ_ОТКР_СВЕД") |
| Сведения о записи акта гражданского состояния о рождении | СвЗапРожд | С | | Н | Типовой элемент <СвЗапРождТип>. Состав элемента представлен в таблице 4.127. Элемент является обязательным для лиц, не достигших 14-летнего возраста, государственная регистрация рождения которых произведена после 01.10.2018, при отсутствии элемента <УдЛичнФЛ> и формируется только при формировании файлов с закрытыми сведениями (Элемент <ТипИнф> из таблицы 4.1 принимает значение "ЕГРЮЛ_ЗАКР_СВЕД") |
| Сведения о гражданстве физического лица | СвГраждФЛ | С | | Н | Типовой элемент <СвГраждТип>. Состав элемента представлен в таблице 4.107. Элемент не формируется при отсутствии указанных сведений, а, при их наличии, при формировании файлов с открытыми сведениями (Элемент <ТипИнф> из таблицы 4.1 принимает значение "ЕГРЮЛ_ОТКР_СВЕД") и наличии признака ограничения доступа к сведениям о данном учредителе (участнике) (наличие элемента <ОгрДосСв> в настоящем блоке сведений) |
| Сведения о документе, удостоверяющем личность | УдЛичнФЛ | С | | Н | Типовой элемент <УдЛичнЕГРЮЛТип>. Состав элемента представлен в таблице 4.136. Элемент формируется только при наличии и формировании файлов с закрытыми сведениями (Элемент <ТипИнф> из таблицы 4.1 принимает значение "ЕГРЮЛ_ЗАКР_СВЕД") |
| Сведения об адресе места жительства в Российской Федерации (в структуре КЛАДР) | АдресМЖРФ | С | | Н | Типовой элемент <АдрРФЕГРЮЛТип>. Состав элемента представлен в таблице 4.88. Элемент не формируется при отсутствии указанных сведений, а, при их наличии, при формировании файлов с открытыми сведениями (Элемент <ТипИнф> из таблицы 4.1 принимает значение "ЕГРЮЛ_ОТКР_СВЕД") |
| Сведения об адресе места жительства в Российской Федерации (в структуре ФИАС) | АдрМЖФИАС | С | | Н | Типовой элемент <АдрФИАСЕГРЮЛТип>. Состав элемента представлен в таблице 4.89. Элемент не формируется при отсутствии указанных сведений, а, при их наличии, при формировании файлов с открытыми сведениями (Элемент <ТипИнф> из таблицы 4.1 принимает значение "ЕГРЮЛ_ОТКР_СВЕД") |
| Сведения о доле учредителя (участника) | ДоляУстКап | С | | Н | Типовой элемент <ДоляУстКапЕГРЮЛТип>. Состав элемента представлен в таблице 4.97. Элемент не формируется при отсутствии указанных сведений, а, при их наличии, при формировании файлов с открытыми сведениями (Элемент <ТипИнф> из таблицы 4.1 принимает значение "ЕГРЮЛ_ОТКР_СВЕД") и наличии признака ограничения доступа к сведениям о данном учредителе (участнике) (наличие элемента <ОгрДосСв> в настоящем блоке сведений) |
| Сведения о предусмотренном корпоративным договором объеме правомочий участника хозяйственного общества (количество голосов, приходящихся на долю участника хозяйственного общества непропорционально размеру этой доли) | СвОбъемПрав | С | | Н | Типовой элемент <СвОбъемПравТип>. Состав элемента представлен в таблице 4.115 |
| Сведения об обременении доли участника (о залогодержателе и договоре залога) | СвОбрем | С | | НМ | Типовой элемент <СвОбремТип>. Состав элемента представлен в таблице 4.116. Элемент не формируется при отсутствии указанных сведений, а, при их наличии, при формировании файлов с открытыми сведениями (Элемент <ТипИнф> из таблицы 4.1 принимает значение "ЕГРЮЛ_ОТКР_СВЕД") и наличии признака ограничения доступа к сведениям о данном учредителе (участнике) (наличие элемента <ОгрДосСв> в настоящем блоке сведений) |
| Сведения об управлении залогом доли участника | СвУправЗал | С | | НМ | Типовой элемент <СвУправЗалТип>. Состав элемента представлен в таблице 4.128. Элемент не формируется при отсутствии указанных сведений, а, при их наличии, при формировании файлов с открытыми сведениями (Элемент <ТипИнф> из таблицы 4.1 принимает значение "ЕГРЮЛ_ОТКР_СВЕД") и наличии признака ограничения доступа к сведениям о данном учредителе (участнике) (наличие элемента <ОгрДосСв> в настоящем блоке сведений) |
| Сведения о доверительном управляющем - российском или иностранном юридическом лице | СвДовУпрЮЛ | С | | НМ | Типовой элемент <СвДовУпрЮЛТип>. Состав элемента представлен в таблице 4.108. Элемент не формируется при отсутствии указанных сведений, а, при их наличии, при формировании файлов с открытыми сведениями (Элемент <ТипИнф> из таблицы 4.1 принимает значение "ЕГРЮЛ_ОТКР_СВЕД") и наличии признака ограничения доступа к сведениям о данном учредителе (участнике) (наличие элемента <ОгрДосСв> в настоящем блоке сведений) |
| Сведения о доверительном управляющем - физическом лице или индивидуальном предпринимателе | СвДовУпрФЛ | С | | НМ | Типовой элемент <СвДовУпрФЛТип>. Состав элемента представлен в таблице 4.109. Элемент не формируется при отсутствии указанных сведений, а, при их наличии, при формировании файлов с открытыми сведениями (Элемент <ТипИнф> из таблицы 4.1 принимает значение "ЕГРЮЛ_ОТКР_СВЕД") и наличии признака ограничения доступа к сведениям о данном учредителе (участнике) (наличие элемента <ОгрДосСв> в настоящем блоке сведений) |
| Сведения о физическом лице или индивидуальном предпринимателе, осуществляющем управление долей, переходящей в порядке наследования | ЛицоУпрНасл | С | | НМ | Состав элемента представлен в таблице 4.45. Элемент не формируется при отсутствии указанных сведений, а, при их наличии, при формировании файлов с открытыми сведениями (Элемент <ТипИнф> из таблицы 4.1 принимает значение "ЕГРЮЛ_ОТКР_СВЕД") и наличии признака ограничения доступа к сведениям о данном учредителе (участнике) (наличие элемента <ОгрДосСв> в настоящем блоке сведений) |
Таблица 4.45
Сведения о физическом лице или индивидуальном предпринимателе, осуществляющем управление долей, переходящей в порядке наследования (ЛицоУпрНасл)
| Наименование элемента | Сокращенное наименование (код) элемента | Признак типа элемента | Формат элемента | Признак обязательности элемента | Дополнительная информация |
| ОГРНИП | ОГРНИП | А | T(=15) | Н | Типовой элемент <ОГРНИПТип>. Элемент формируется при наличии указанных сведений |
| Дата открытия наследства (дата смерти участника) | ДатаОткрНасл | А | | О | Типовой элемент <xs:date> |
| ГРН и дата внесения в ЕГРЮЛ сведений о данном лице | ГРНДатаПерв | С | | Н | Типовой элемент <ГРНДатаТип>. Состав элемента представлен в таблице 4.96 |
| Сведения о фамилии, имени, отчестве и ИНН физического лица | СвФЛ | С | | О | Типовой элемент <СвФЛЕГРЮЛТип>. Состав элемента представлен в таблице 4.132 |
| Сведения о поле физического лица | СвПолФЛ | С | | Н | Типовой элемент <СвПолФЛТип>. Состав элемента представлен в таблице 4.123. Элемент формируется при наличии указанных сведений |
| Сведения о рождении физического лица | СвРождФЛ | С | | Н | Типовой элемент <СвРождЕГРЮЛТип>. Состав элемента представлен в таблице 4.126. Элемент формируется при наличии и только при формировании файлов с закрытыми сведениями (Элемент <ТипИнф> из таблицы 4.1 принимает значение "ЕГРЮЛ_ЗАКР_СВЕД") |
| Сведения о гражданстве физического лица | СвГраждФЛ | С | | Н | Типовой элемент <СвГраждТип>. Состав элемента представлен в таблице 4.107. Элемент формируется при наличии указанных сведений |
| Сведения о документе, удостоверяющем личность физического лица | УдЛичнФЛ | С | | Н | Типовой элемент <УдЛичнЕГРЮЛТип>. Состав элемента представлен в таблице 4.136. Элемент формируется только при наличии и формировании файлов с закрытыми сведениями (Элемент <ТипИнф> из таблицы 4.1 принимает значение "ЕГРЮЛ_ЗАКР_СВЕД") |
Таблица 4.46
Сведения об учредителе (участнике) - Российской Федерации, субъекте Российской Федерации, муниципальном образовании (УчрРФСубМО)
| Наименование элемента | Сокращенное наименование (код) элемента | Признак типа элемента | Формат элемента | Признак обязательности элемента | Дополнительная информация |
| Сведения об ограничении доступа к сведениям об учредителе (участнике) | ОгрДосСв | С | | Н | Типовой элемент <ОгрДосСвТип>. Состав элемента представлен в таблице 4.102. Элемент формируется, если в отношении данного лица в ЕГРЮЛ имеется признак об ограничении доступа к сведениям |
| ГРН и дата внесения в ЕГРЮЛ сведений о данном лице | ГРНДатаПерв | С | | Н | Типовой элемент <ГРНДатаТип>. Состав элемента представлен в таблице 4.96. Элемент не формируется: |
| - | при отсутствии указанных сведений; |
| - | при их наличии при формировании файлов с открытыми сведениями (Элемент <ТипИнф> из таблицы 4.1 принимает значение "ЕГРЮЛ_ОТКР_СВЕД") и наличии признака ограничения доступа к сведениям о данном учредителе (участнике) (наличие элемента <ОгрДосСв> в настоящем блоке сведений) |
| Сведения о виде учредителя (участника) и наименовании муниципального образования и региона | ВидНаимУчр | С | | Н | Состав элемента представлен в таблице 4.47. Элемент не формируется при формировании файлов с открытыми сведениями (Элемент <ТипИнф> из таблицы 4.1 принимает значение "ЕГРЮЛ_ОТКР_СВЕД") и наличии признака ограничения доступа к сведениям о данном учредителе (участнике) (наличие элемента <ОгрДосСв> в настоящем блоке сведений) |
| Сведения о недостоверности данных об учредителе (участнике) | СвНедДанУчр | С | | НМ | Типовой элемент <СвНедДанУчрТип>. Состав элемента представлен в таблице 4.112. Элемент не формируется при отсутствии указанных сведений, а, при их наличии, при формировании файлов с открытыми сведениями (Элемент <ТипИнф> из таблицы 4.1 принимает значение "ЕГРЮЛ_ОТКР_СВЕД") и наличии признака ограничения доступа к сведениям о данном учредителе (участнике) (наличие элемента <ОгрДосСв> в настоящем блоке сведений) |
| Сведения о доле учредителя (участника) | ДоляУстКап | С | | Н | Типовой элемент <ДоляУстКапЕГРЮЛТип>. Состав элемента представлен в таблице 4.97. Элемент не формируется при отсутствии указанных сведений, а, при их наличии, при формировании файлов с открытыми сведениями (Элемент <ТипИнф> из таблицы 4.1 принимает значение "ЕГРЮЛ_ОТКР_СВЕД") и наличии признака ограничения доступа к сведениям о данном учредителе (участнике) (наличие элемента <ОгрДосСв> в настоящем блоке сведений) |
| Сведения о предусмотренном корпоративным договором объеме правомочий участника хозяйственного общества (количество голосов, приходящихся на долю участника хозяйственного общества непропорционально размеру этой доли) | СвОбъемПрав | С | | Н | Типовой элемент <СвОбъемПравТип>. Состав элемента представлен в таблице 4.115. Элемент не формируется при отсутствии указанных сведений, а, при их наличии, при формировании файлов с открытыми сведениями (Элемент <ТипИнф> из таблицы 4.1 принимает значение "ЕГРЮЛ_ОТКР_СВЕД") и наличии признака ограничения доступа к сведениям о данном учредителе (участнике) (наличие элемента <ОгрДосСв> в настоящем блоке сведений) |
| Сведения об органе государственной власти, органе местного самоуправления или о юридическом лице, осуществляющем права учредителя (участника) | СвОргОсущПр | С | | НМ | Состав элемента представлен в таблице 4.48. Элемент не формируется при отсутствии указанных сведений, а, при их наличии, при формировании файлов с открытыми сведениями (Элемент <ТипИнф> из таблицы 4.1 принимает значение "ЕГРЮЛ_ОТКР_СВЕД") и наличии признака ограничения доступа к сведениям о данном учредителе (участнике) (наличие элемента <ОгрДосСв> в настоящем блоке сведений) |
| Сведения о физическом лице, осуществляющем права учредителя (участника) | СвФЛОсущПр | С | | НМ | Состав элемента представлен в таблице 4.49. Элемент не формируется при отсутствии указанных сведений, а, при их наличии, при формировании файлов с открытыми сведениями (Элемент <ТипИнф> из таблицы 4.1 принимает значение "ЕГРЮЛ_ОТКР_СВЕД") и наличии признака ограничения доступа к сведениям о данном учредителе (участнике) (наличие элемента <ОгрДосСв> в настоящем блоке сведений) |
| Сведения об обременении доли участника (о залогодержателе и договоре залога) | СвОбрем | С | | НМ | Типовой элемент <СвОбремТип>. Состав элемента представлен в таблице 4.116. Элемент не формируется при отсутствии указанных сведений, а, при их наличии, при формировании файлов с открытыми сведениями (Элемент <ТипИнф> из таблицы 4.1 принимает значение "ЕГРЮЛ_ОТКР_СВЕД") и наличии признака ограничения доступа к сведениям о данном учредителе (участнике) (наличие элемента <ОгрДосСв> в настоящем блоке сведений) |
| Сведения об управлении залогом доли участника | СвУправЗал | С | | НМ | Типовой элемент <СвУправЗалТип>. Состав элемента представлен в таблице 4.128. Элемент не формируется при отсутствии указанных сведений, а, при их наличии, при формировании файлов с открытыми сведениями (Элемент <ТипИнф> из таблицы 4.1 принимает значение "ЕГРЮЛ_ОТКР_СВЕД") и наличии признака ограничения доступа к сведениям о данном учредителе (участнике) (наличие элемента <ОгрДосСв> в настоящем блоке сведений) |
| Сведения о доверительном управляющем - российском юридическом лице | СвДовУпрЮЛРФ | С | | НМ | Типовой элемент <СвЮЛЕГРЮЛТип>. Состав элемента представлен в таблице 4.134. Элемент не формируется при отсутствии указанных сведений, а, при их наличии, при формировании файлов с открытыми сведениями (Элемент <ТипИнф> из таблицы 4.1 принимает значение "ЕГРЮЛ_ОТКР_СВЕД") и наличии признака ограничения доступа к сведениям о данном учредителе (участнике) (наличие элемента <ОгрДосСв> в настоящем блоке сведений) |
Таблица 4.47
Сведения о виде учредителя (участника) и наименовании муниципального образования и региона (ВидНаимУчр)
| Наименование элемента | Сокращенное наименование (код) элемента | Признак типа элемента | Формат элемента | Признак обязательности элемента | Дополнительная информация |
| Код вида учредителя | КодУчрРФСубМО | А | T(=1) | ОК | Принимает значение: 1 - если учредителем (участником) является Российская Федерация | 2 - если учредителем (участником) является субъект Российской Федерации | 3 - если учредителем (участником) является муниципальное образование |
| Наименование муниципального образования | НаимМО | А | T(1-1000) | Н | Элемент является обязательным, если значение атрибута <КодУчрРФСубМО>=3 |
| Код субъекта Российской Федерации, который является учредителем (участником) юридического лица или на территории которого находится муниципальное образование, которое является учредителем (участником) юридического лица | КодРегион | А | T(=2) | НК | Типовой элемент <ССРФТип>. Принимает значение в соответствии со справочником "Коды субъектов Российской Федерации и иных территорий Российской Федерации". Элемент является обязательным, если значение атрибута <КодУчрРФСубМО>=2 | 3 |
| Наименование субъекта Российской Федерации | НаимРегион | А | T(1-100) | Н | Элемент является обязательным, если значение атрибута <КодУчрРФСубМО>=2 | 3. Принимает значение наименования субъекта в соответствии со справочником "Субъекты Российской Федерации" (ССРФ) за следующим исключением: если код субъекта РФ принимает значение равным "99" (<КодРегион>=99), то элемент принимает значение "Г.БАЙКОНУР" |
Таблица 4.48
Сведения об органе государственной власти, органе местного самоуправления или о юридическом лице, осуществляющем права учредителя (участника) (СвОргОсущПр)
| Наименование элемента | Сокращенное наименование (код) элемента | Признак типа элемента | Формат элемента | Признак обязательности элемента | Дополнительная информация |
| ГРН и дата внесения в ЕГРЮЛ сведений о данном лице | ГРНДатаПерв | С | | Н | Типовой элемент <ГРНДатаТип>. Состав элемента представлен в таблице 4.96 |
| Сведения о наименовании, ОГРН и ИНН органа государственной власти, органа местного самоуправления или юридического лица | НаимИННЮЛ | С | | О | Типовой элемент <СвЮЛЕГРЮЛТип>. Состав элемента представлен в таблице 4.134 |
Таблица 4.49
Сведения о физическом лице, осуществляющем права учредителя (участника) (СвФЛОсущПр)
| Наименование элемента | Сокращенное наименование (код) элемента | Признак типа элемента | Формат элемента | Признак обязательности элемента | Дополнительная информация |
| ГРН и дата внесения в ЕГРЮЛ сведений о данном лице | ГРНДатаПерв | С | | Н | Типовой элемент <ГРНДатаТип>. Состав элемента представлен в таблице 4.96 |
| Сведения о фамилии, имени, отчестве и ИНН физического лица | СвФЛ | С | | О | Типовой элемент <СвФЛЕГРЮЛТип>. Состав элемента представлен в таблице 4.132 |
| Сведения о рождении физического лица | СвРождФЛ | С | | Н | Типовой элемент <СвРождЕГРЮЛТип>. Состав элемента представлен в таблице 4.126. Элемент не формируется при отсутствии указанных сведений, а, при их наличии, при формировании файлов с открытыми сведениями (Элемент <ТипИнф> из таблицы 4.1 принимает значение "ЕГРЮЛ_ОТКР_СВЕД") |
| Сведения о документе, удостоверяющем личность физического лица | УдЛичнФЛ | С | | Н | Типовой элемент <УдЛичнЕГРЮЛТип>. Состав элемента представлен в таблице 4.136. Элемент формируется только при наличии и формировании файлов с закрытыми сведениями (Элемент <ТипИнф> из таблицы 4.1 принимает значение "ЕГРЮЛ_ЗАКР_СВЕД") |
Таблица 4.50
Сведения о паевом инвестиционном фонде, в состав имущества которого включена доля в уставном капитале (УчрПИФ)
| Наименование элемента | Сокращенное наименование (код) элемента | Признак типа элемента | Формат элемента | Признак обязательности элемента | Дополнительная информация |
| Сведения об ограничении доступа к сведениям об учредителе (участнике) | ОгрДосСв | С | | Н | Типовой элемент <ОгрДосСвТип>. Состав элемента представлен в таблице 4.102. Элемент формируется, если в отношении данного лица в ЕГРЮЛ имеется признак об ограничении доступа к сведениям |
| ГРН и дата внесения в ЕГРЮЛ сведений о данном лице | ГРНДатаПерв | С | | Н | Типовой элемент <ГРНДатаТип>. Состав элемента представлен в таблице 4.96. Элемент не формируется: |
| - | при отсутствии указанных сведений; |
| - | при их наличии при формировании файлов с открытыми сведениями (Элемент <ТипИнф> из таблицы 4.1 принимает значение "ЕГРЮЛ_ОТКР_СВЕД") и наличии признака ограничения доступа к сведениям о данном учредителе (участнике) (наличие элемента <ОгрДосСв> в настоящем блоке сведений) |
| Сведения о названии (индивидуальном обозначении) паевого инвестиционного фонда | СвНаимПИФ | С | | Н | Состав элемента представлен в таблице 4.51. Элемент не формируется при формировании файлов с открытыми сведениями (Элемент <ТипИнф> из таблицы 4.1 принимает значение "ЕГРЮЛ_ОТКР_СВЕД") и наличии признака ограничения доступа к сведениям о данном учредителе (участнике) (наличие элемента <ОгрДосСв> в настоящем блоке сведений) |
| Сведения о недостоверности данных об учредителе (участнике) | СвНедДанУчр | С | | НМ | Типовой элемент <СвНедДанУчрТип>. Состав элемента представлен в таблице 4.112. Элемент не формируется при отсутствии указанных сведений, а, при их наличии, при формировании файлов с открытыми сведениями (Элемент <ТипИнф> из таблицы 4.1 принимает значение "ЕГРЮЛ_ОТКР_СВЕД") и наличии признака ограничения доступа к сведениям об указанном лице (наличие элемента <ОгрДосСв> в настоящем блоке сведений) |
| Сведения об управляющей компании паевого инвестиционного фонда | СвУпрКомпПИФ | С | | Н | Состав элемента представлен в таблице 4.52. Элемент не формируется при формировании файлов с открытыми сведениями (Элемент <ТипИнф> из таблицы 4.1 принимает значение "ЕГРЮЛ_ОТКР_СВЕД") и наличии признака ограничения доступа к сведениям о данном учредителе (участнике) (наличие элемента <ОгрДосСв> в настоящем блоке сведений) |
| Сведения о доле учредителя (участника) | ДоляУстКап | С | | Н | Типовой элемент <ДоляУстКапЕГРЮЛТип>. Состав элемента представлен в таблице 4.97. Элемент не формируется при отсутствии указанных сведений, а, при их наличии, при формировании файлов с открытыми сведениями (Элемент <ТипИнф> из таблицы 4.1 принимает значение "ЕГРЮЛ_ОТКР_СВЕД") и наличии признака ограничения доступа к сведениям о данном учредителе (участнике) (наличие элемента <ОгрДосСв> в настоящем блоке сведений) |
| Сведения о предусмотренном корпоративным договором объеме правомочий участника хозяйственного общества (количество голосов, приходящихся на долю участника хозяйственного общества непропорционально размеру этой доли) | СвОбъемПрав | С | | Н | Типовой элемент <СвОбъемПравТип>. Состав элемента представлен в таблице 4.115. Элемент не формируется при отсутствии указанных сведений, а, при их наличии, при формировании файлов с открытыми сведениями (Элемент <ТипИнф> из таблицы 4.1 принимает значение "ЕГРЮЛ_ОТКР_СВЕД") и наличии признака ограничения доступа к сведениям о данном учредителе (участнике) (наличие элемента <ОгрДосСв> в настоящем блоке сведений) |
| Сведения об обременении доли участника (о залогодержателе и договоре залога) | СвОбрем | С | | НМ | Типовой элемент <СвОбремТип>. Состав элемента представлен в таблице 4.116. Элемент не формируется при отсутствии указанных сведений, а, при их наличии, при формировании файлов с открытыми сведениями (Элемент <ТипИнф> из таблицы 4.1 принимает значение "ЕГРЮЛ_ОТКР_СВЕД") и наличии признака ограничения доступа к сведениям о данном учредителе (участнике) (наличие элемента <ОгрДосСв> в настоящем блоке сведений) |
| Сведения об управлении залогом доли участника | СвУправЗал | С | | НМ | Типовой элемент <СвУправЗалТип>. Состав элемента представлен в таблице 4.128. Элемент не формируется при отсутствии указанных сведений, а, при их наличии, при формировании файлов с открытыми сведениями (Элемент <ТипИнф> из таблицы 4.1 принимает значение "ЕГРЮЛ_ОТКР_СВЕД") и наличии признака ограничения доступа к сведениям о данном учредителе (участнике) (наличие элемента <ОгрДосСв> в настоящем блоке сведений) |
Таблица 4.51
Сведения о названии (индивидуальном обозначении) паевого инвестиционного фонда (СвНаимПИФ)
| Наименование элемента | Сокращенное наименование (код) элемента | Признак типа элемента | Формат элемента | Признак обязательности элемента | Дополнительная информация |
| Название (индивидуальное обозначение) паевого инвестиционного фонда | НаимПИФ | А | T(1-1000) | О | |
| ГРН и дата внесения в ЕГРЮЛ записи, содержащей указанные сведения | ГРНДата | С | | О | Типовой элемент <ГРНДатаТип>. Состав элемента представлен в таблице 4.96 |
| ГРН и дата внесения в ЕГРЮЛ записи об исправлении технической ошибки в указанных сведениях | ГРНДатаИспр | С | | Н | Типовой элемент <ГРНДатаТип>. Состав элемента представлен в таблице 4.96. Элемент отсутствует, если в указанных сведениях не исправлялись технические ошибки |
Таблица 4.52
Сведения об управляющей компании паевого инвестиционного фонда (СвУпрКомпПИФ)
| Наименование элемента | Сокращенное наименование (код) элемента | Признак типа элемента | Формат элемента | Признак обязательности элемента | Дополнительная информация |
| ГРН и дата внесения в ЕГРЮЛ сведений о данном лице | ГРНДатаПерв | С | | Н | Типовой элемент <ГРНДатаТип>. Состав элемента представлен в таблице 4.96 |
| Наименование и (при наличии) ОГРН и ИНН управляющей компании паевого инвестиционного фонда | УпрКомпПиф | С | | О | Типовой элемент <СвЮЛЕГРЮЛТип>. Состав элемента представлен в таблице 4.134 |
Таблица 4.53
Сведения о включении доли в уставном/складочном капитале создаваемого юридического лица в состав общего имущества участников договора инвестиционного товарищества (УчрДогИнвТов)
| Наименование элемента | Сокращенное наименование (код) элемента | Признак типа элемента | Формат элемента | Признак обязательности элемента | Дополнительная информация |
| Сведения об ограничении доступа к сведениям об учредителе (участнике) | ОгрДосСв | С | | Н | Типовой элемент <ОгрДосСвТип>. Состав элемента представлен в таблице 4.102. Элемент формируется, если в отношении данного лица в ЕГРЮЛ имеется признак об ограничении доступа к сведениям |
| ГРН и дата внесения в ЕГРЮЛ сведений о данном лице | ГРНДатаПерв | С | | Н | Типовой элемент <ГРНДатаТип>. Состав элемента представлен в таблице 4.96. Элемент не формируется: |
| - | при отсутствии указанных сведений; |
| - | при их наличии при формировании файлов с открытыми сведениями (Элемент <ТипИнф> из таблицы 4.1 принимает значение "ЕГРЮЛ_ОТКР_СВЕД") и наличии признака ограничения доступа к сведениям о данном учредителе (участнике) (наличие элемента <ОгрДосСв> в настоящем блоке сведений) |
| Индивидуальные признаки договора инвестиционного товарищества | ИнПрДогИнвТов | С | | Н | Состав элемента представлен в таблице 4.54. Элемент не формируется при формировании файлов с открытыми сведениями (Элемент <ТипИнф> из таблицы 4.1 принимает значение "ЕГРЮЛ_ОТКР_СВЕД") и наличии признака ограничения доступа к сведениям о данном учредителе (участнике) (наличие элемента <ОгрДосСв> в настоящем блоке сведений) |
| Сведения об уполномоченном управляющем товарище - российском юридическом лице | СвУпТовЮЛ | С | | Н | Типовой элемент <СвЮЛЕГРЮЛТип>. Состав элемента представлен в таблице 4.134. Элемент не формируется при отсутствии указанных сведений, а, при их наличии, при формировании файлов с открытыми сведениями (Элемент <ТипИнф> из таблицы 4.1 принимает значение "ЕГРЮЛ_ОТКР_СВЕД") и наличии признака ограничения доступа к сведениям о данном учредителе (участнике) (наличие элемента <ОгрДосСв> в настоящем блоке сведений) |
| Сведения об уполномоченном управляющем товарище - иностранном юридическом лице | СвУпТовИнЮЛ | С | | Н | Состав элемента представлен в таблице 4.55. Элемент не формируется при отсутствии указанных сведений, а, при их наличии, при формировании файлов с открытыми сведениями (Элемент <ТипИнф> из таблицы 4.1 принимает значение "ЕГРЮЛ_ОТКР_СВЕД") и наличии признака ограничения доступа к сведениям о данном учредителе (участнике) (наличие элемента <ОгрДосСв> в настоящем блоке сведений) |
| Сведения о недостоверности данных об учредителе (участнике) | СвНедДанУчр | С | | НМ | Типовой элемент <СвНедДанУчрТип>. Состав элемента представлен в таблице 4.112. Элемент не формируется при отсутствии указанных сведений, а, при их наличии, при формировании файлов с открытыми сведениями (Элемент <ТипИнф> из таблицы 4.1 принимает значение "ЕГРЮЛ_ОТКР_СВЕД") и наличии признака ограничения доступа к сведениям о данном учредителе (участнике) (наличие элемента <ОгрДосСв> в настоящем блоке сведений) |
| Сведения о доле учредителя (участника) | ДоляУстКап | С | | Н | Типовой элемент <ДоляУстКапЕГРЮЛТип>. Состав элемента представлен в таблице 4.97. Элемент не формируется при отсутствии указанных сведений, а, при их наличии, при формировании файлов с открытыми сведениями (Элемент <ТипИнф> из таблицы 4.1 принимает значение "ЕГРЮЛ_ОТКР_СВЕД") и наличии признака ограничения доступа к сведениям о данном учредителе (участнике) (наличие элемента <ОгрДосСв> в настоящем блоке сведений) |
| Сведения о предусмотренном корпоративным договором объеме правомочий участника хозяйственного общества (количество голосов, приходящихся на долю участника хозяйственного общества непропорционально размеру этой доли) | СвОбъемПрав | С | | Н | Типовой элемент <СвОбъемПравТип>. Состав элемента представлен в таблице 4.115. Элемент не формируется при отсутствии указанных сведений, а, при их наличии, при формировании файлов с открытыми сведениями (Элемент <ТипИнф> из таблицы 4.1 принимает значение "ЕГРЮЛ_ОТКР_СВЕД") и наличии признака ограничения доступа к сведениям о данном учредителе (участнике) (наличие элемента <ОгрДосСв> в настоящем блоке сведений) |
| Сведения об обременении доли участника (о залогодержателе и договоре залога) | СвОбрем | С | | НМ | Типовой элемент <СвОбремТип>. Состав элемента представлен в таблице 4.116. Элемент не формируется при отсутствии указанных сведений, а, при их наличии, при формировании файлов с открытыми сведениями (Элемент <ТипИнф> из таблицы 4.1 принимает значение "ЕГРЮЛ_ОТКР_СВЕД") и наличии признака ограничения доступа к сведениям о данном учредителе (участнике) (наличие элемента <ОгрДосСв> в настоящем блоке сведений) |
| Сведения об управлении залогом доли участника | СвУправЗал | С | | НМ | Типовой элемент <СвУправЗалТип>. Состав элемента представлен в таблице 4.128. Элемент не формируется при отсутствии указанных сведений, а, при их наличии, при формировании файлов с открытыми сведениями (Элемент <ТипИнф> из таблицы 4.1 принимает значение "ЕГРЮЛ_ОТКР_СВЕД") и наличии признака ограничения доступа к сведениям о данном учредителе (участнике) (наличие элемента <ОгрДосСв> в настоящем блоке сведений) |
Таблица 4.54
Индивидуальные признаки договора инвестиционного товарищества (ИнПрДогИнвТов)
| Наименование элемента | Сокращенное наименование (код) элемента | Признак типа элемента | Формат элемента | Признак обязательности элемента | Дополнительная информация |
| Наименование договора | НаимДог | А | T(1-1000) | О | |
| Регистрационный номер договора в реестре нотариальных действий | НомерДог | А | T(1-50) | О | |
| Дата нотариального удостоверения договора | Дата | А | | О | Типовой элемент <xs:date> |
| Фамилия, имя, отчество нотариуса, удостоверившего договор | ФИОНотариус | С | | О | Типовой элемент <ФИОТип>. Состав элемента представлен в таблице 4.138 |
| ГРН и дата внесения в ЕГРЮЛ записи, содержащей указанные сведения | ГРНДата | С | | О | Типовой элемент <ГРНДатаТип>. Состав элемента представлен в таблице 4.96 |
| ГРН и дата внесения в ЕГРЮЛ записи об исправлении технической ошибки в указанных сведениях | ГРНДатаИспр | С | | Н | Типовой элемент <ГРНДатаТип>. Состав элемента представлен в таблице 4.96. Элемент отсутствует, если в указанных сведениях не исправлялись технические ошибки |
Таблица 4.55
Сведения об уполномоченном управляющем товарище - иностранном юридическом лице (СвУпТовИнЮЛ)
| Наименование элемента | Сокращенное наименование (код) элемента | Признак типа элемента | Формат элемента | Признак обязательности элемента | Дополнительная информация |
| Сведения об ИНН и наименовании иностранного юридического лица | НаимИННЮЛ | С | | О | Типовой элемент <СвЮЛЕГРЮЛТип>. Состав элемента представлен в таблице 4.134 |
| Сведения о регистрации иностранного юридического лица в стране происхождения | СвРегИн | С | | О | Типовой элемент <СвРегИнЮЛЕГРЮЛТип>. Состав элемента представлен в таблице 4.124 |
| Сведения о наименовании представительства или филиала в Российской Федерации, через которое иностранное юридическое лицо осуществляет полномочия управляющей организации | СвПредЮЛ | С | | О | Типовой элемент <СвНаимПредЮЛТип>. Состав элемента представлен в таблице 4.122 |
| Сведения об аккредитации представительства или филиала в Российской Федерации, через которое иностранное юридическое лицо осуществляет полномочия управляющей организации | СвАкРАФП | С | | О | Типовой элемент <СвАкРАФПТип>. Состав элемента представлен в таблице 4.106 |
Таблица 4.56
Сведения о договоре конвертируемого займа (СвКонвЗайм)
| Наименование элемента | Сокращенное наименование (код) элемента | Признак типа элемента | Формат элемента | Признак обязательности элемента | Дополнительная информация |
| ГРН и дата внесения в ЕГРЮЛ сведений о договоре конвертируемого займа | ГРНДатаПерв | С | | Н | Типовой элемент <ГРНДатаТип>. Состав элемента представлен в таблице 4.96 |
| Номер договора конвертируемого займа | Номер | П | T(1-50) | О | |
| Дата договора конвертируемого займа | Дата | П | | О | Типовой элемент <xs:date> |
| Фамилия, имя, отчество нотариуса, удостоверившего договор конвертируемого займа | ФИОНотариус | С | | Н | Типовой элемент <ФИОТип>. Состав элемента представлен в таблице 4.138. Формируется если договор конвертируемого займа удостоверен нотариально |
| ГРН и дата внесения в ЕГРЮЛ записи, содержащей указанные сведения | ГРНДата | С | | О | Типовой элемент <ГРНДатаТип>. Состав элемента представлен в таблице 4.96 |
| ГРН и дата внесения в ЕГРЮЛ записи об исправлении технической ошибки в указанных сведениях | ГРНДатаИспр | С | | Н | Типовой элемент <ГРНДатаТип>. Состав элемента представлен в таблице 4.96. Элемент отсутствует, если в указанных сведениях не исправлялись технические ошибки |
| Сведения о займодавце - физическом лице | ЗаймДавФЛ | С | | О | Состав элемента представлен в таблице 4.57 |
| Сведения о займодавце - российском или иностранном юридическом лице | ЗаймДавЮЛ | С | | О | Состав элемента представлен в таблице 4.58 |
| Размер (максимальный размер) доли займодавца в уставном капитале общества с ограниченной ответственностью, которую он может получить (приобрести) в результате реализации соответствующего права по договору конвертируемого займа | ДоляУстКап | С | | Н | Типовой элемент <ДоляУстКапЕГРЮЛТип>. Состав элемента представлен в таблице 4.97 |
Таблица 4.57
Сведения о займодавце - физическом лице (ЗаймДавФЛ)
| Наименование элемента | Сокращенное наименование (код) элемента | Признак типа элемента | Формат элемента | Признак обязательности элемента | Дополнительная информация |
| ГРН и дата внесения в ЕГРЮЛ сведений о данном лице | ГРНДатаПерв | С | | Н | Типовой элемент <ГРНДатаТип>. Состав элемента представлен в таблице 4.96 |
| Сведения о фамилии, имени, отчестве и ИНН физического лица | СвФЛ | С | | О | Типовой элемент <СвФЛЕГРЮЛТип>. Состав элемента представлен в таблице 4.132 |
| Сведения о поле физического лица | СвПолФЛ | С | | Н | Типовой элемент <СвПолФЛТип>. Состав элемента представлен в таблице 4.123. Элемент формируется при наличии указанных сведений |
| Сведения о рождении физического лица | СвРождФЛ | С | | Н | Типовой элемент <СвРождЕГРЮЛТип>. Состав элемента представлен в таблице 4.126. Элемент формируется при наличии и только при формировании файлов с закрытыми сведениями (Элемент <ТипИнф> из таблицы 4.1 принимает значение "ЕГРЮЛ_ЗАКР_СВЕД") |
| Сведения о гражданстве физического лица | СвГраждФЛ | С | | Н | Типовой элемент <СвГраждТип>. Состав элемента представлен в таблице 4.107. Элемент формируется при наличии указанных сведений |
| Сведения о документе, удостоверяющем личность физического лица | УдЛичнФЛ | С | | Н | Типовой элемент <УдЛичнЕГРЮЛТип>. Состав элемента представлен в таблице 4.136. Элемент формируется при наличии и только при формировании файлов с закрытыми сведениями (Элемент <ТипИнф> из таблицы 4.1 принимает значение "ЕГРЮЛ_ЗАКР_СВЕД") |
Таблица 4.58
Сведения о займодавце - российском или иностранном юридическом лице (ЗаймДавЮЛ)
| Наименование элемента | Сокращенное наименование (код) элемента | Признак типа элемента | Формат элемента | Признак обязательности элемента | Дополнительная информация |
| ГРН и дата внесения в ЕГРЮЛ сведений о данном лице | ГРНДатаПерв | С | | Н | Типовой элемент <ГРНДатаТип>. Состав элемента представлен в таблице 4.96 |
| Сведения о наименовании, ОГРН и ИНН юридического лица - займодавца | НаимИННЮЛ | С | | О | Типовой элемент <СвЮЛЕГРЮЛТип>. Состав элемента представлен в таблице 4.134 |
| Сведения о наименовании иностранного юридического лица - займодавца в латинской транскрипции | СвНаимЮЛПолнИн | С | | Н | Типовой элемент <СвНаимПолнТип>. Состав элемента представлен в таблице 4.110. Формируется при наличии указанных сведений в ЕГРЮЛ в отношении иностранного ЮЛ |
| Сведения о регистрации иностранного юридического лица - займодавца в стране происхождения | СвРегИн | С | | Н | Типовой элемент <СвРегИнЮЛЕГРЮЛТип>. Состав элемента представлен в таблице 4.124. Формируется при наличии указанных сведений в ЕГРЮЛ в отношении иностранного ЮЛ |
Таблица 4.59
Сведения о доле в уставном капитале общества с ограниченной ответственностью, принадлежащей обществу (СвДоляООО)
| Наименование элемента | Сокращенное наименование (код) элемента | Признак типа элемента | Формат элемента | Признак обязательности элемента | Дополнительная информация |
| Номинальная стоимость доли в рублях | НоминСтоим | А | N(19.4) | Н | Принимает значение от 0 и более. Элемент не формируется при формировании файлов с открытыми сведениями (Элемент <ТипИнф> из таблицы 4.1 принимает значение "ЕГРЮЛ_ОТКР_СВЕД") и наличии признака ограничения доступа к сведениям о доле в уставном капитале ООО, принадлежащей обществу (наличие элемента <ОгрДосСв> в настоящем блоке сведений) |
| Сведения об ограничении доступа к сведениям о доле в уставном капитале общества с ограниченной ответственностью, принадлежащей обществу | ОгрДосСв | С | | Н | Типовой элемент <ОгрДосСвТип>. Состав элемента представлен в таблице 4.102. Элемент формируется, если в ЕГРЮЛ имеется признак об ограничении доступа к сведениям о доле в уставном капитале общества с ограниченной ответственностью, принадлежащей обществу |
| Доля рубля в виде простой дроби в номинальной стоимости доли | ДоляРубля | С | | Н | Типовой элемент <ДробьТип>. Состав элемента представлен в таблице 4.99. Элемент формируется в случае, если сумма уставного капитала включает в себя часть рубля в виде простой дроби. При наличии указанных сведений в ЕГРЮЛ элемент не формируется при формировании файлов с открытыми сведениями (Элемент <ТипИнф> из таблицы 4.1 принимает значение "ЕГРЮЛ_ОТКР_СВЕД") и наличии признака ограничения доступа к сведениям о доле в уставном капитале ООО, принадлежащей обществу (наличие элемента <ОгрДосСв> в настоящем блоке сведений) |
| Размер доли (в процентах или в виде дроби - десятичной или простой) | РазмерДоли | С | | Н | Типовой элемент <РазмерДолиТип>. Состав элемента представлен в таблице 4.98. Элемент не формируется при формировании файлов с открытыми сведениями (Элемент <ТипИнф> из таблицы 4.1 принимает значение "ЕГРЮЛ_ОТКР_СВЕД") и наличии признака ограничения доступа к сведениям о доле в уставном капитале ООО, принадлежащей обществу (наличие элемента <ОгрДосСв> в настоящем блоке сведений) |
| ГРН и дата внесения в ЕГРЮЛ записи, содержащей указанные сведения | ГРНДата | С | | Н | Типовой элемент <ГРНДатаТип>. Состав элемента представлен в таблице 4.96. Элемент не формируется при формировании файлов с открытыми сведениями (Элемент <ТипИнф> из таблицы 4.1 принимает значение "ЕГРЮЛ_ОТКР_СВЕД") и наличии признака ограничения доступа к сведениям о доле в уставном капитале ООО, принадлежащей обществу (наличие элемента <ОгрДосСв> в настоящем блоке сведений) |
| ГРН и дата внесения в ЕГРЮЛ записи об исправлении технической ошибки в указанных сведениях | ГРНДатаИспр | С | | Н | Типовой элемент <ГРНДатаТип>. Состав элемента представлен в таблице 4.96. Элемент отсутствует, если в указанных сведениях не исправлялись технические ошибки. При наличии указанных сведений в ЕГРЮЛ элемент не формируется при формировании файлов с открытыми сведениями (Элемент <ТипИнф> из таблицы 4.1 принимает значение "ЕГРЮЛ_ОТКР_СВЕД") и наличии признака ограничения доступа к сведениям о доле в уставном капитале ООО, принадлежащей обществу (наличие элемента <ОгрДосСв> в настоящем блоке сведений) |
| Сведения об обременении доли общества (о залогодержателе и договоре залога) | СвОбрем | С | | НМ | Типовой элемент <СвОбремТип>. Состав элемента представлен в таблице 4.116. Элемент не формируется при отсутствии указанных сведений. При наличии указанных сведений в ЕГРЮЛ элемент не формируется при формировании файлов с открытыми сведениями (Элемент <ТипИнф> из таблицы 4.1 принимает значение "ЕГРЮЛ_ОТКР_СВЕД") и наличии признака ограничения доступа к сведениям о доле в уставном капитале ООО, принадлежащей обществу (наличие элемента <ОгрДосСв> в настоящем блоке сведений) |
| Сведения об управлении залогом доли, принадлежащей обществу | СвУправЗал | С | | НМ | Типовой элемент <СвУправЗалТип>. Состав элемента представлен в таблице 4.128. Элемент не формируется при отсутствии указанных сведений. При наличии указанных сведений в ЕГРЮЛ элемент не формируется при формировании файлов с открытыми сведениями (Элемент <ТипИнф> из таблицы 4.1 принимает значение "ЕГРЮЛ_ОТКР_СВЕД") и наличии признака ограничения доступа к сведениям о доле в уставном капитале ООО, принадлежащей обществу (наличие элемента <ОгрДосСв> в настоящем блоке сведений) |
Таблица 4.60
Сведения о держателе реестра акционеров акционерного общества (СвДержРеестрАО)
| Наименование элемента | Сокращенное наименование (код) элемента | Признак типа элемента | Формат элемента | Признак обязательности элемента | Дополнительная информация |
| Сведения об ограничении доступа к сведениям о держателе реестра акционеров акционерного общества | ОгрДосСв | С | | Н | Типовой элемент <ОгрДосСвТип>. Состав элемента представлен в таблице 4.102. Элемент формируется, если в отношении данного лица в ЕГРЮЛ имеется признак об ограничении доступа к сведениям |
| ГРН и дата внесения в ЕГРЮЛ сведений о данном лице | ГРНДатаПерв | С | | Н | Типовой элемент <ГРНДатаТип>. Состав элемента представлен в таблице 4.96. Элемент не формируется при формировании файлов с открытыми сведениями (Элемент <ТипИнф> из таблицы 4.1 принимает значение "ЕГРЮЛ_ОТКР_СВЕД") и наличии признака ограничения доступа к сведениям о данном учредителе (участнике) (наличие элемента <ОгрДосСв> в настоящем блоке сведений) |
| Наименование, ОГРН и ИНН держателя реестра акционеров акционерного общества | ДержРеестрАО | С | | Н | Типовой элемент <СвЮЛЕГРЮЛТип>. Состав элемента представлен в таблице 4.134. Элемент не формируется при формировании файлов с открытыми сведениями (Элемент <ТипИнф> из таблицы 4.1 принимает значение "ЕГРЮЛ_ОТКР_СВЕД") и наличии признака ограничения доступа к сведениям о данном учредителе (участнике) (наличие элемента <ОгрДосСв> в настоящем блоке сведений) |
Таблица 4.61
Сведения о лицензиях, выданных юридическому лицу (СвЛицензия)
| Наименование элемента | Сокращенное наименование (код) элемента | Признак типа элемента | Формат элемента | Признак обязательности элемента | Дополнительная информация |
| Номер лицензии, присвоенный в Едином реестре учета лицензий | НомерЕРУЛ | А | T(1-100) | Н | Элемент не формируется если: |
| - | сведения об указанном номере в ЕГРЮЛ отсутствуют; |
| - | указанные сведения имеются в ЕГРЮЛ, но формируются файлы с открытыми сведениями (Элемент <ТипИнф> из таблицы 4.1 принимает значение "ЕГРЮЛ_ОТКР_СВЕД") и наличием признака ограничения доступа к сведениям о лицензиях (наличие элемента <ОгрДосСв> в настоящем блоке сведений) |
| Серия и номер лицензии | НомЛиц | А | T(1-100) | Н | Элемент не формируется |
| - | если сведения об указанном номере в ЕГРЮЛ отсутствуют; |
| - | при наличии указанных сведений в ЕГРЮЛ: при формировании файлов с открытыми сведениями (Элемент <ТипИнф> из таблицы 4.1 принимает значение "ЕГРЮЛ_ОТКР_СВЕД") и наличии признака ограничения доступа к сведениям о лицензиях (наличие элемента <ОгрДосСв> в настоящем блоке сведений) |
| Дата лицензии | ДатаЛиц | А | | Н | Типовой элемент <xs:date>. Элемент не формируется при формировании файлов с открытыми сведениями (Элемент <ТипИнф> из таблицы 4.1 принимает значение "ЕГРЮЛ_ОТКР_СВЕД") и наличии признака ограничения доступа к сведениям о лицензиях (наличие элемента <ОгрДосСв> в настоящем блоке сведений) |
| Дата начала действия лицензии | ДатаНачЛиц | А | | Н | Типовой элемент <xs:date>. Элемент не формируется при формировании файлов с открытыми сведениями (Элемент <ТипИнф> из таблицы 4.1 принимает значение "ЕГРЮЛ_ОТКР_СВЕД") и наличии признака ограничения доступа к сведениям о лицензиях (наличие элемента <ОгрДосСв> в настоящем блоке сведений) |
| Дата окончания действия лицензии | ДатаОкончЛиц | А | | Н | Типовой элемент <xs:date>. Элемент не формируется при отсутствии указанных сведений, а, при их наличии, при формировании файлов с открытыми сведениями (Элемент <ТипИнф> из таблицы 4.1 принимает значение "ЕГРЮЛ_ОТКР_СВЕД") и наличии признака ограничения доступа к сведениям о лицензиях (наличие элемента <ОгрДосСв> в настоящем блоке сведений) |
| Сведения об ограничении доступа к сведениям о лицензии | ОгрДосСв | С | | Н | Типовой элемент <ОгрДосСвТип>. Состав элемента представлен в таблице 4.102. Элемент формируется, если в отношении данного лица в ЕГРЮЛ имеется признак об ограничении доступа к сведениям |
| Наименование лицензируемого вида деятельности, на который выдана лицензия | НаимЛицВидДеят | П | T(1-1000) | НМ | Элемент не формируется при формировании файлов с открытыми сведениями (Элемент <ТипИнф> из таблицы 4.1 принимает значение "ЕГРЮЛ_ОТКР_СВЕД") и наличии признака ограничения доступа к сведениям о лицензиях (наличие элемента <ОгрДосСв> в настоящем блоке сведений) |
| Наименование лицензирующего органа, выдавшего или переоформившего лицензию | ЛицОргВыдЛиц | П | T(1-1000) | Н | Элемент не формируется при отсутствии указанных сведений, а, при их наличии, при формировании файлов с открытыми сведениями (Элемент <ТипИнф> из таблицы 4.1 принимает значение "ЕГРЮЛ_ОТКР_СВЕД") и наличии признака ограничения доступа к сведениям о лицензиях (наличие элемента <ОгрДосСв> в настоящем блоке сведений) |
| ГРН и дата внесения в ЕГРЮЛ записи, содержащей указанные сведения | ГРНДата | С | | Н | Типовой элемент <ГРНДатаТип>. Состав элемента представлен в таблице 4.96. Элемент не формируется при формировании файлов с открытыми сведениями (Элемент <ТипИнф> из таблицы 4.1 принимает значение "ЕГРЮЛ_ОТКР_СВЕД") и наличии признака ограничения доступа к сведениям о лицензиях (наличие элемента <ОгрДосСв> в настоящем блоке сведений) |
| ГРН и дата внесения в ЕГРЮЛ записи об исправлении технической ошибки в указанных сведениях | ГРНДатаИспр | С | | Н | Типовой элемент <ГРНДатаТип>. Состав элемента представлен в таблице 4.96. Элемент отсутствует, если в указанных сведениях не исправлялись технические ошибки. Элемент не формируется при отсутствии указанных сведений, а, при их наличии, при формировании файлов с открытыми сведениями (Элемент <ТипИнф> из таблицы 4.1 принимает значение "ЕГРЮЛ_ОТКР_СВЕД") и наличии признака ограничения доступа к сведениям о лицензиях (наличие элемента <ОгрДосСв> в настоящем блоке сведений) |
| Сведения о приостановлении действия лицензии | СвПриостЛиц | С | | Н | Состав элемента представлен в таблице 4.62. Формируется в случае, если на момент выдачи сведений в ЕГРЮЛ имеются сведения о том, что лицензия приостановлена. Элемент не формируется при отсутствии указанных сведений, а, при их наличии, при формировании файлов с открытыми сведениями (Элемент <ТипИнф> из таблицы 4.1 принимает значение "ЕГРЮЛ_ОТКР_СВЕД") и наличии признака ограничения доступа к сведениям о лицензиях (наличие элемента <ОгрДосСв> в настоящем блоке сведений) |
Таблица 4.62
Сведения о приостановлении действия лицензии (СвПриостЛиц)
| Наименование элемента | Сокращенное наименование (код) элемента | Признак типа элемента | Формат элемента | Признак обязательности элемента | Дополнительная информация |
| Дата приостановления действия лицензии | ДатаПриостЛиц | А | | О | Типовой элемент <xs:date> |
| Наименование лицензирующего органа, приостановившего действие лицензии | ЛицОргПриостЛиц | А | T(1-1000) | О | |
| ГРН и дата внесения в ЕГРЮЛ записи, содержащей указанные сведения | ГРНДата | С | | О | Типовой элемент <ГРНДатаТип>. Состав элемента представлен в таблице 4.96 |
| ГРН и дата внесения в ЕГРЮЛ записи об исправлении технической ошибки в указанных сведениях | ГРНДатаИспр | С | | Н | Типовой элемент <ГРНДатаТип>. Состав элемента представлен в таблице 4.96. Элемент отсутствует, если в указанных сведениях не исправлялись технические ошибки |
Таблица 4.63
Сведения о филиалах и представительствах юридического лица (СвПодразд)
| Наименование элемента | Сокращенное наименование (код) элемента | Признак типа элемента | Формат элемента | Признак обязательности элемента | Дополнительная информация |
| Сведения о филиалах юридического лица | СвФилиал | С | | НМ | Состав элемента представлен в таблице 4.64. При формировании файлов с открытыми сведениями (Элемент <ТипИнф> из таблицы 4.1 принимает значение "ЕГРЮЛ_ОТКР_СВЕД"), если в отношении филиала имеется признак ограничения доступа к сведениям, элемент НЕ выводится |
| Сведения о представительствах юридического лица | СвПредстав | С | | НМ | Состав элемента представлен в таблице 4.65. При формировании файлов с открытыми сведениями (Элемент <ТипИнф> из таблицы 4.1 принимает значение "ЕГРЮЛ_ОТКР_СВЕД"), если в отношении представительства имеется признак ограничения доступа к сведениям, элемент НЕ выводится |
Таблица 4.64
Сведения о филиалах юридического лица (СвФилиал)
| Наименование элемента | Сокращенное наименование (код) элемента | Признак типа элемента | Формат элемента | Признак обязательности элемента | Дополнительная информация |
| Вид адресного классификатора, используемого при формировании в выписках сведений об адресе | ВидАдрКлассиф | А | T(=1) | НК | Может формироваться только при выгрузке сведений о филиалах на территории РФ При формировании принимает значение: |
| 1 | - | адрес в выписке должен быть выведен по ГАР (ФИАС) на основании данных, содержащихся в элементе <АдрМНФИАС> | |
| 2 | - | адрес в выписке должен быть выведен по КЛАДР на основании данных, содержащихся в элементе <АдрМНРФ>. |
| При отсутствии в выгрузке данного элемента адрес в выписке выводится в соответствии со следующими правилами: |
| - | если в выгрузке имеется только элемент <АдрМНРФ>, то адрес выводится по КЛАДР на основании данных, содержащихся в указанном элементе; |
| - | если в выгрузке имеется только элемент <АдрМНФИАС>, то адрес выводится по ГАР (ФИАС) на основании данных, содержащихся в указанном элементе; |
| - | если в выгрузке имеется и элемент <АдрМНФИАС> и элемент <АдрМНРФ>, то адрес выводится по ГАР (ФИАС) на основании данных, содержащихся в элементе <АдрМНФИАС> |
| Сведения об ограничении доступа к сведениям о филиале юридического лица | ОгрДосСв | С | | Н | Типовой элемент <ОгрДосСвТип>. Состав элемента представлен в таблице 4.102. Элемент формируется, если в отношении данных сведений в ЕГРЮЛ имеется признак об ограничении доступа к сведениям |
| ГРН и дата внесения в ЕГРЮЛ сведений о данном филиале | ГРНДатаПерв | С | | Н | Типовой элемент <ГРНДатаТип>. Состав элемента представлен в таблице 4.96 |
| Сведения о наименовании филиала | СвНаим | С | | Н | Типовой элемент <СвНаимПолнТип>. Состав элемента представлен в таблице 4.110. Элемент не формируется при отсутствии указанных сведений |
| Адрес места нахождения на территории Российской Федерации (в структуре КЛАДР) | АдрМНРФ | С | | Н | Типовой элемент <АдрРФЕГРЮЛТип>. Состав элемента представлен в таблице 4.88. Элемент не формируется при отсутствии указанных сведений |
| Адрес места нахождения на территории Российской Федерации (в структуре ФИАС) | АдрМНФИАС | С | | Н | Типовой элемент <АдрФИАСЕГРЮЛТип>. Состав элемента представлен в таблице 4.89. Элемент не формируется при отсутствии указанных сведений |
| Место нахождения за пределами территории Российской Федерации | АдрМНИн | С | | Н | Типовой элемент <АдрИнЕГРЮЛТип>. Состав элемента представлен в таблице 4.87. Элемент не формируется при отсутствии указанных сведений |
| Сведения об аккредитованном филиале, через который ранее осуществлялась деятельность | СвАкрФилПредст | С | | Н | Типовой элемент <СвАкрФилПредТип>. Состав элемента представлен в таблице 4.135. Элемент не формируется при отсутствии указанных сведений |
| Сведения об учете в налоговом органе по месту нахождения филиала | СвУчетНОФилиал | С | | Н | Типовой элемент <СвУчетНОПодраздТип>. Состав элемента представлен в таблице 4.131. Элемент не формируется при отсутствии указанных сведений |
Таблица 4.65
Сведения о представительствах юридического лица (СвПредстав)
| Наименование элемента | Сокращенное наименование (код) элемента | Признак типа элемента | Формат элемента | Признак обязательности элемента | Дополнительная информация |
| Вид адресного классификатора, используемого при формировании в выписках сведений об адресе | ВидАдрКлассиф | А | T(=1) | НК | Может формироваться только при выгрузке сведений о представительствах на территории РФ При формировании принимает значение: |
| 1 | - | адрес в выписке должен быть выведен по ГАР (ФИАС) на основании данных, содержащихся в элементе <АдрМНФИАС> | |
| 2 | - | адрес в выписке должен быть выведен по КЛАДР на основании данных, содержащихся в элементе <АдрМНРФ>. |
| При отсутствии в выгрузке данного элемента адрес в выписке выводится в соответствии со следующими правилами: |
| - | если в выгрузке имеется только элемент <АдрМНРФ>, то адрес выводится по КЛАДР на основании данных, содержащихся в указанном элементе; |
| - | если в выгрузке имеется только элемент <АдрМНФИАС>, то адрес выводится по ГАР (ФИАС) на основании данных, содержащихся в указанном элементе; |
| - | если в выгрузке имеется и элемент <АдрМНФИАС> и элемент <АдрМНРФ>, то адрес выводится по ГАР (ФИАС) на основании данных, содержащихся в элементе <АдрМНФИАС> |
| Сведения об ограничении доступа к сведениям о представительстве юридического лица | ОгрДосСв | С | | Н | Типовой элемент <ОгрДосСвТип>. Состав элемента представлен в таблице 4.102. Элемент формируется, если в отношении данных сведений в ЕГРЮЛ имеется признак об ограничении доступа к сведениям |
| ГРН и дата внесения в ЕГРЮЛ сведений о данном представительстве | ГРНДатаПерв | С | | Н | Типовой элемент <ГРНДатаТип>. Состав элемента представлен в таблице 4.96 |
| Сведения о наименовании представительства | СвНаим | С | | Н | Типовой элемент <СвНаимПолнТип>. Состав элемента представлен в таблице 4.110. Элемент не формируется при отсутствии указанных сведений |
| Адрес места нахождения на территории Российской Федерации (в структуре КЛАДР) | АдрМНРФ | С | | Н | Типовой элемент <АдрРФЕГРЮЛТип>. Состав элемента представлен в таблице 4.88. Элемент не формируется при отсутствии указанных сведений |
| Адрес места нахождения на территории Российской Федерации (в структуре ФИАС) | АдрМНФИАС | С | | Н | Типовой элемент <АдрФИАСЕГРЮЛТип>. Состав элемента представлен в таблице 4.89. Элемент не формируется при отсутствии указанных сведений |
| Место нахождения за пределами территории Российской Федерации | АдрМНИн | С | | Н | Типовой элемент <АдрИнЕГРЮЛТип>. Состав элемента представлен в таблице 4.87. Элемент не формируется при отсутствии указанных сведений |
| Сведения об аккредитованном представительстве, через которое ранее осуществлялась деятельность | СвАкрФилПредст | С | | Н | Типовой элемент <СвАкрФилПредТип>. Состав элемента представлен в таблице 4.135. Элемент не формируется при отсутствии указанных сведений |
| Сведения об учете в налоговом органе по месту нахождения представительства | СвУчетНОПредстав | С | | Н | Типовой элемент <СвУчетНОПодраздТип>. Состав элемента представлен в таблице 4.131. Элемент не формируется при отсутствии указанных сведений |
Таблица 4.66
Сведения об участии в реорганизации (СвРеорг)
| Наименование элемента | Сокращенное наименование (код) элемента | Признак типа элемента | Формат элемента | Признак обязательности элемента | Дополнительная информация |
| Сведения об ограничении доступа к сведениям об участии юридического лица в реорганизации | ОгрДосСв | С | | Н | Типовой элемент <ОгрДосСвТип>. Состав элемента представлен в таблице 4.102. Элемент формируется, если в отношении данного лица в ЕГРЮЛ имеется признак об ограничении доступа к сведениям об участии в реорганизации |
| Сведения о форме реорганизации (статусе) юридического лица | СвСтатус | С | | О | Состав элемента представлен в таблице 4.67 |
| ГРН и дата внесения в ЕГРЮЛ записи, содержащей сведения о начале реорганизации | ГРНДата | С | | О | Типовой элемент <ГРНДатаТип>. Состав элемента представлен в таблице 4.96 |
| ГРН и дата внесения записи, которой в ЕГРЮЛ внесены сведения об изменении состава участвующих в реорганизации юридических лиц | ГРНДатаИзмСостРеоргЮЛ | С | | НМ | Типовой элемент <ГРНДатаТип>. Состав элемента представлен в таблице 4.96. Элемент отсутствует, если в указанных сведениях не исправлялись технические ошибки |
| Сведения о юридических лицах, участвующих в реорганизации | СвРеоргЮЛ | С | | НМ | Состав элемента представлен в таблице 4.68 |
Таблица 4.67
Сведения о форме реорганизации (статусе) юридического лица (СвСтатус)
| Наименование элемента | Сокращенное наименование (код) элемента | Признак типа элемента | Формат элемента | Признак обязательности элемента | Дополнительная информация |
| Код формы реорганизации (статуса) юридического лица по справочнику СЮЛСТ | КодСтатусЮЛ | А | T(=3) | ОК | |
| Наименование формы реорганизации (статуса) юридического лица по справочнику СЮЛСТ | НаимСтатусЮЛ | А | T(5-500) | ОК | |
Таблица 4.68
Сведения о юридических лицах, участвующих в реорганизации (СвРеоргЮЛ)
| Наименование элемента | Сокращенное наименование (код) элемента | Признак типа элемента | Формат элемента | Признак обязательности элемента | Дополнительная информация |
| Основной государственный регистрационный номер юридического лица | ОГРН | А | T(=13) | О | Типовой элемент <ОГРНТип> |
| ИНН юридического лица | ИНН | А | T(=10) | О | Типовой элемент <ИННЮЛТип> |
| Полное наименование юридического лица | НаимЮЛПолн | А | T(1-1000) | О | |
| Состояние юридического лица после завершения реорганизации | СостЮЛпосле | А | T(30-50) | НК | Принимает значение: ПРЕКРАТИТ ДЕЯТЕЛЬНОСТЬ ПОСЛЕ РЕОРГАНИЗАЦИИ | ПРОДОЛЖИТ ДЕЯТЕЛЬНОСТЬ ПОСЛЕ РЕОРГАНИЗАЦИИ |
| ГРН и дата внесения в ЕГРЮЛ записи об исправлении технической ошибки в указанных сведениях | ГРНДатаИспр | С | | Н | Типовой элемент <ГРНДатаТип>. Состав элемента представлен в таблице 4.96. Элемент отсутствует, если в указанных сведениях не исправлялись технические ошибки |
Таблица 4.69
Сведения о правопредшественнике (СвПредш)
| Наименование элемента | Сокращенное наименование (код) элемента | Признак типа элемента | Формат элемента | Признак обязательности элемента | Дополнительная информация |
| Основной государственный регистрационный номер юридического лица | ОГРН | А | T(=13) | Н | Типовой элемент <ОГРНТип>. Элемент не формируется при формировании файлов с открытыми сведениями (Элемент <ТипИнф> из таблицы 4.1 принимает значение "ЕГРЮЛ_ОТКР_СВЕД") и наличии признака ограничения доступа к сведениям об указанном лице (наличие элемента <ОгрДосСв> в настоящем блоке сведений) |
| ИНН юридического лица | ИНН | А | T(=10) | Н | Типовой элемент <ИННЮЛТип>. Элемент не формируется при формировании файлов с открытыми сведениями (Элемент <ТипИнф> из таблицы 4.1 принимает значение "ЕГРЮЛ_ОТКР_СВЕД") и наличии признака ограничения доступа к сведениям об указанном лице (наличие элемента <ОгрДосСв> в настоящем блоке сведений) |
| Полное наименование юридического лица | НаимЮЛПолн | А | T(1-1000) | Н | Элемент не формируется при формировании файлов с открытыми сведениями (Элемент <ТипИнф> из таблицы 4.1 принимает значение "ЕГРЮЛ_ОТКР_СВЕД") и наличии признака ограничения доступа к сведениям об указанном лице (наличие элемента <ОгрДосСв> в настоящем блоке сведений) |
| Сведения об ограничении доступа к сведениям о правопредшественнике юридического лица | ОгрДосСв | С | | Н | Типовой элемент <ОгрДосСвТип>. Состав элемента представлен в таблице 4.102. Элемент формируется, если в отношении данного лица в ЕГРЮЛ имеется признак об ограничении доступа к сведениям о правопредшественниках ЮЛ |
| Сведения о юридическом лице, путем реорганизации которого был создан правопредшественник при реорганизации в форме выделения или разделения с одновременным присоединением или слиянием | СвЮЛсложнРеорг | С | | Н | Состав элемента представлен в таблице 4.70. Элемент не формируется при формировании файлов с открытыми сведениями (Элемент <ТипИнф> из таблицы 4.1 принимает значение "ЕГРЮЛ_ОТКР_СВЕД") и наличии признака ограничения доступа к сведениям об указанном лице (наличие элемента <ОгрДосСв> в настоящем блоке сведений) |
| ГРН и дата внесения в ЕГРЮЛ записи, содержащей указанные сведения | ГРНДата | С | | Н | Типовой элемент <ГРНДатаТип>. Состав элемента представлен в таблице 4.96 |
| ГРН и дата внесения в ЕГРЮЛ записи об исправлении технической ошибки в указанных сведениях | ГРНДатаИспр | С | | Н | Типовой элемент <ГРНДатаТип>. Состав элемента представлен в таблице 4.96. Элемент отсутствует, если в указанных сведениях не исправлялись технические ошибки |
Таблица 4.70
Сведения о юридическом лице, путем реорганизации которого был создан правопредшественник при реорганизации в форме выделения или разделения с одновременным присоединением или слиянием (СвЮЛсложнРеорг)
| Наименование элемента | Сокращенное наименование (код) элемента | Признак типа элемента | Формат элемента | Признак обязательности элемента | Дополнительная информация |
| Основной государственный регистрационный номер юридического лица | ОГРН | А | T(=13) | О | Типовой элемент <ОГРНТип> |
| ИНН юридического лица | ИНН | А | T(=10) | Н | Типовой элемент <ИННЮЛТип> |
| Полное наименование юридического лица | НаимЮЛПолн | А | T(1-1000) | О | |
Таблица 4.71
Сведения о крестьянском (фермерском) хозяйстве, на базе имущества которого создано юридическое лицо (СвКФХПредш)
| Наименование элемента | Сокращенное наименование (код) элемента | Признак типа элемента | Формат элемента | Признак обязательности элемента | Дополнительная информация |
| ОГРНИП крестьянского (фермерского) хозяйства | ОГРНИП | А | T(=15) | О | Типовой элемент <ОГРНИПТип> |
| Сведения о фамилии, имени, отчестве и ИНН главы КФХ | СвФЛ | С | | О | Типовой элемент <СвФЛЕГРЮЛТип>. Состав элемента представлен в таблице 4.132 |
Таблица 4.72
Сведения о правопреемнике (СвПреем)
| Наименование элемента | Сокращенное наименование (код) элемента | Признак типа элемента | Формат элемента | Признак обязательности элемента | Дополнительная информация |
| Основной государственный регистрационный номер юридического лица | ОГРН | А | T(=13) | Н | Типовой элемент <ОГРНТип>. Элемент не формируется при формировании файлов с открытыми сведениями (Элемент <ТипИнф> из таблицы 4.1 принимает значение "ЕГРЮЛ_ОТКР_СВЕД") и наличии признака ограничения доступа к сведениям об указанном лице (наличие элемента <ОгрДосСв> в настоящем блоке сведений) |
| ИНН юридического лица | ИНН | А | T(=10) | Н | Типовой элемент <ИННЮЛТип>. Элемент не формируется при формировании файлов с открытыми сведениями (Элемент <ТипИнф> из таблицы 4.1 принимает значение "ЕГРЮЛ_ОТКР_СВЕД") и наличии признака ограничения доступа к сведениям об указанном лице (наличие элемента <ОгрДосСв> в настоящем блоке сведений) |
| Полное наименование юридического лица | НаимЮЛПолн | А | T(1-1000) | Н | Элемент не формируется при формировании файлов с открытыми сведениями (Элемент <ТипИнф> из таблицы 4.1 принимает значение "ЕГРЮЛ_ОТКР_СВЕД") и наличии признака ограничения доступа к сведениям об указанном лице (наличие элемента <ОгрДосСв> в настоящем блоке сведений) |
| Сведения об ограничении доступа к сведениям о правопреемнике юридического лица | ОгрДосСв | С | | Н | Типовой элемент <ОгрДосСвТип>. Состав элемента представлен в таблице 4.102. Элемент формируется, если в отношении данного лица в ЕГРЮЛ имеется признак об ограничении доступа к сведениям о правопреемнике ЮЛ |
| Сведения о юридическом лице, которое было создано в форме слияния с участием правопреемника, или к которому присоединился правопреемник при реорганизации в форме выделения или разделения с одновременным присоединением или слиянием | СвЮЛсложнРеорг | С | | Н | Состав элемента представлен в таблице 4.73. Элемент не формируется при формировании файлов с открытыми сведениями (Элемент <ТипИнф> из таблицы 4.1 принимает значение "ЕГРЮЛ_ОТКР_СВЕД") и наличии признака ограничения доступа к сведениям об указанном лице (наличие элемента <ОгрДосСв> в настоящем блоке сведений) |
| ГРН и дата внесения в ЕГРЮЛ записи, содержащей указанные сведения | ГРНДата | С | | Н | Типовой элемент <ГРНДатаТип>. Состав элемента представлен в таблице 4.96. Элемент не формируется при формировании файлов с открытыми сведениями (Элемент <ТипИнф> из таблицы 4.1 принимает значение "ЕГРЮЛ_ОТКР_СВЕД") и наличии признака ограничения доступа к сведениям об указанном лице (наличие элемента <ОгрДосСв> в настоящем блоке сведений) |
| ГРН и дата внесения в ЕГРЮЛ записи об исправлении технической ошибки в указанных сведениях | ГРНДатаИспр | С | | Н | Типовой элемент <ГРНДатаТип>. Состав элемента представлен в таблице 4.96. Элемент отсутствует, если в указанных сведениях не исправлялись технические ошибки. Элемент не формируется при формировании файлов с открытыми сведениями (Элемент <ТипИнф> из таблицы 4.1 принимает значение "ЕГРЮЛ_ОТКР_СВЕД") и наличии признака ограничения доступа к сведениям об указанном лице (наличие элемента <ОгрДосСв> в настоящем блоке сведений) |
Таблица 4.73
Сведения о юридическом лице, которое было создано в форме слияния с участием правопреемника, или к которому присоединился правопреемник при реорганизации в форме выделения или разделения с одновременным присоединением или слиянием (СвЮЛсложнРеорг)
| Наименование элемента | Сокращенное наименование (код) элемента | Признак типа элемента | Формат элемента | Признак обязательности элемента | Дополнительная информация |
| Основной государственный регистрационный номер юридического лица | ОГРН | А | T(=13) | О | Типовой элемент <ОГРНТип> |
| ИНН юридического лица | ИНН | А | T(=10) | Н | Типовой элемент <ИННЮЛТип> |
| Полное наименование юридического лица | НаимЮЛПолн | А | T(1-1000) | О | |
Таблица 4.74
Сведения о крестьянском (фермерском) хозяйстве, которые внесены в ЕГРИП в связи с приведением правового статуса крестьянского (фермерского) хозяйства в соответствие с нормами части первой Гражданского кодекса Российской Федерации (СвКФХПреем)
| Наименование элемента | Сокращенное наименование (код) элемента | Признак типа элемента | Формат элемента | Признак обязательности элемента | Дополнительная информация |
| ОГРНИП крестьянского (фермерского) хозяйства | ОГРНИП | А | T(=15) | О | Типовой элемент <ОГРНИПТип> |
| Сведения о фамилии, имени, отчестве и ИНН главы КФХ | СвФЛ | С | | О | Типовой элемент <СвФЛЕГРЮЛТип>. Состав элемента представлен в таблице 4.132 |
Таблица 4.75
Сведения о записях, внесенных в ЕГРЮЛ (СвЗапЕГРЮЛ)
| Наименование элемента | Сокращенное наименование (код) элемента | Признак типа элемента | Формат элемента | Признак обязательности элемента | Дополнительная информация |
| Системный идентификатор записи | ИдЗап | А | N(19) | О | При наличии государственного регистрационного номера записи может совпадать с этим номером |
| Государственный регистрационный номер записи | ГРН | А | T(=13) | Н | Типовой элемент <ОГРНТип>. Элемент может отсутствовать, если запись в ЕГРЮЛ внесена без присвоения государственного регистрационного номера |
| Дата внесения записи в ЕГРЮЛ | ДатаЗап | А | | Н | Типовой элемент <xs:date> |
| Сведения об ограничении доступа к сведениям о данной записи | ОгрДосСв | С | | Н | Типовой элемент <ОгрДосСвТип>. Состав элемента представлен в таблице 4.102. Элемент формируется, если в отношении данной записи в ЕГРЮЛ имеется признак об ограничении доступа к сведениям |
| Сведения о причине внесения записи в ЕГРЮЛ | ВидЗап | С | | О | Типовой элемент <ВидЗапТип>. Состав элемента представлен в таблице 4.90 |
| Сведения о регистрирующем (налоговом) органе, внесшем запись в ЕГРЮЛ | СвРегОрг | С | | О | Типовой элемент <СвРегОргТип>. Состав элемента представлен в таблице 4.125 |
| Сведения о заявителе | СвЗаявФЛ | С | | НМ | Состав элемента представлен в таблице 4.76. Элемент формируется только при формировании файлов с закрытыми сведениями (Элемент <ТипИнф> из таблицы 4.1 принимает значение "ЕГРЮЛ_ЗАКР_СВЕД") и наличии указанных сведений |
| Сведения о документах, представленных при внесении записи в ЕГРЮЛ | СведПредДок | С | | НМ | Состав элемента представлен в таблице 4.84 |
| Сведения о свидетельстве, подтверждающем факт внесения записи в ЕГРЮЛ | СвСвид | С | | НМ | Состав элемента представлен в таблице 4.85. Элемент формируется в отношении выданных свидетельств (включая свидетельства, выданные повторно), а также свидетельств, признанных недействительными по решению суда |
| ГРН и дата записи, в которую внесены исправления | ГРНДатаИспрПред | С | | Н | Типовой элемент <ИдГРНДатаТип>. Состав элемента представлен в таблице 4.100. Элемент формируется только в случае, если данной записью были внесены исправления (корректировки) в сведения другой записи |
| ГРН и дата записи, которая признана недействительной | ГРНДатаНедПред | С | | Н | Типовой элемент <ИдГРНДатаТип>. Состав элемента представлен в таблице 4.100. Элемент формируется только в случае, если данной записью была признана недействительной (ошибочной) другая запись |
| Сведения о статусе записи | СвСтатусЗап | С | | Н | Состав элемента представлен в таблице 4.86. Элемент формируется только в случае, если в данную запись были внесены исправления (корректировки) другой записью или данная запись признана недействительной (ошибочной) другой записью |
Таблица 4.76
Сведения о заявителе (СвЗаявФЛ)
| Наименование элемента | Сокращенное наименование (код) элемента | Признак типа элемента | Формат элемента | Признак обязательности элемента | Дополнительная информация |
| Заявитель | ВидЗаяв | С | | О | Состав элемента представлен в таблице 4.77 |
| Сведения о юридическом лице, от имени которого действует заявитель | СвЮЛ | С | | Н | Состав элемента представлен в таблице 4.78. Элемент формируется только при наличии сведений о наименовании юридического лица, от имени которого действует заявитель |
| Сведения об управляющей компании | СвУпрОрг | С | | Н | Состав элемента представлен в таблице 4.79 |
| Сведения о физическом лице - заявителе | СвФЛ | С | | О | Состав элемента представлен в таблице 4.80 |
Таблица 4.77
Заявитель (ВидЗаяв)
| Наименование элемента | Сокращенное наименование (код) элемента | Признак типа элемента | Формат элемента | Признак обязательности элемента | Дополнительная информация |
| Код по справочнику СЗОЮЛ | КодСЗОЮЛ | А | T(1-4) | ОК | |
| Наименование по справочнику СЗОЮЛ | НаимСЗОЮЛ | А | T(1-500) | ОК | |
Таблица 4.78
Сведения о юридическом лице, от имени которого действует заявитель (СвЮЛ)
| Наименование элемента | Сокращенное наименование (код) элемента | Признак типа элемента | Формат элемента | Признак обязательности элемента | Дополнительная информация |
| Основной государственный регистрационный номер юридического лица | ОГРН | А | T(=13) | Н | Типовой элемент <ОГРНТип> |
| ИНН юридического лица | ИНН | А | T(=10) | Н | Типовой элемент <ИННЮЛТип> |
| Полное наименование юридического лица | НаимЮЛПолн | А | T(1-1000) | О | |
Таблица 4.79
Сведения об управляющей компании (СвУпрОрг)
| Наименование элемента | Сокращенное наименование (код) элемента | Признак типа элемента | Формат элемента | Признак обязательности элемента | Дополнительная информация |
| Основной государственный регистрационный номер юридического лица | ОГРН | А | T(=13) | Н | Типовой элемент <ОГРНТип> |
| ИНН юридического лица | ИНН | А | T(=10) | Н | Типовой элемент <ИННЮЛТип> |
| Полное наименование юридического лица | НаимЮЛПолн | А | T(1-1000) | О | |
Таблица 4.80
Сведения о физическом лице - заявителе (СвФЛ)
| Наименование элемента | Сокращенное наименование (код) элемента | Признак типа элемента | Формат элемента | Признак обязательности элемента | Дополнительная информация |
| Сведения о фамилии, имени, отчестве и ИНН физического лица | СвФИОИНН | С | | О | Состав элемента представлен в таблице 4.81 |
| Сведения о рождении | СвРожд | С | | Н | Состав элемента представлен в таблице 4.82. Ограниченный доступ. Выгружаются только органам, которым по действующему законодательству предоставляются указанные сведения. Элемент формируется только при формировании файлов с закрытыми сведениями (Элемент <ТипИнф> из таблицы 4.1 принимает значение "ЕГРЮЛ_ЗАКР_СВЕД") и наличии указанных сведений в ЕГРЮЛ |
| Сведения о документе, удостоверяющем личность | УдЛичнФЛ | С | | Н | Состав элемента представлен в таблице 4.83. Ограниченный доступ. Выгружаются только органам, которым по действующему законодательству предоставляются указанные сведения. Элемент формируется только при формировании файлов с закрытыми сведениями (Элемент <ТипИнф> из таблицы 4.1 принимает значение "ЕГРЮЛ_ЗАКР_СВЕД") и наличии указанных сведений в ЕГРЮЛ |
Таблица 4.81
Сведения о фамилии, имени, отчестве и ИНН физического лица (СвФИОИНН)
| Наименование элемента | Сокращенное наименование (код) элемента | Признак типа элемента | Формат элемента | Признак обязательности элемента | Дополнительная информация |
| Фамилия | Фамилия | А | T(1-60) | Н | Элемент является обязательным при отсутствии имени ФЛ |
| Имя | Имя | А | T(1-60) | Н | Элемент является обязательным при отсутствии фамилии ФЛ |
| Отчество | Отчество | А | T(1-60) | Н | |
| ИНН физического лица | ИННФЛ | А | T(=12) | Н | Типовой элемент <ИННФЛТип> |
| ГРН и дата внесения в ЕГРЮЛ записи об исправлении технической ошибки в указанных сведениях | ГРНДатаИспр | С | | Н | Типовой элемент <ГРНДатаТип>. Состав элемента представлен в таблице 4.96. Элемент отсутствует, если в указанных сведениях не исправлялись технические ошибки |
Таблица 4.82
Сведения о рождении (СвРожд)
| Наименование элемента | Сокращенное наименование (код) элемента | Признак типа элемента | Формат элемента | Признак обязательности элемента | Дополнительная информация |
| Дата рождения | ДатаРожд | А | | О | Типовой элемент <xs:date> |
| Место рождения | МестоРожд | А | T(1-255) | Н | |
| Признак полноты представляемой даты рождения физического лица | ПрДатаРожд | А | T(=1) | НК | Принимает значение: |
| 1 | - | только год (сведения о месяце и дне в указанном месяце отсутствуют) | |
| 2 | - | только месяц и год (сведения о дне в указанном месяце отсутствуют) | |
| 3 | - | полная дата. |
| Отсутствие указанного элемента означает полную дату рождения (соответствует значению <ПрДатаРожд>=3) |
| ГРН и дата внесения в ЕГРЮЛ записи об исправлении технической ошибки в указанных сведениях | ГРНДатаИспр | С | | Н | Типовой элемент <ГРНДатаТип>. Состав элемента представлен в таблице 4.96. Элемент отсутствует, если в указанных сведениях не исправлялись технические ошибки |
Таблица 4.83
Сведения о документе, удостоверяющем личность (УдЛичнФЛ)
| Наименование элемента | Сокращенное наименование (код) элемента | Признак типа элемента | Формат элемента | Признак обязательности элемента | Дополнительная информация |
| Код вида документа по справочнику СПДУЛ | КодВидДок | А | T(=2) | ОК | Типовой элемент <СПДУЛТип>. Принимает значение в соответствии со справочником "Сведения о видах документов, удостоверяющих личность физического лица" |
| Наименование вида документа | НаимДок | А | T(1-150) | О | |
| Серия и номер документа | СерНомДок | А | T(1-50) | О | |
| Дата выдачи | ДатаДок | А | | Н | Типовой элемент <xs:date> |
| Кем выдан | ВыдДок | А | T(1-1000) | Н | |
| Код подразделения | КодВыдДок | А | T(=7) | Н | |
| ГРН и дата внесения в ЕГРЮЛ записи об исправлении технической ошибки в указанных сведениях | ГРНДатаИспр | С | | Н | Типовой элемент <ГРНДатаТип>. Состав элемента представлен в таблице 4.96. Элемент отсутствует, если в указанных сведениях не исправлялись технические ошибки |
Таблица 4.84
Сведения о документах, представленных при внесении записи в ЕГРЮЛ (СведПредДок)
| Наименование элемента | Сокращенное наименование (код) элемента | Признак типа элемента | Формат элемента | Признак обязательности элемента | Дополнительная информация |
| Наименование документа | НаимДок | П | T(1-255) | О | При отсутствии наименования документа указывается наименование вида документа по справочнику СВДРЕГ |
| Номер документа | НомДок | П | T(1-255) | Н | |
| Дата документа | ДатаДок | П | | Н | Типовой элемент <xs:date>. Принимает значение 1900-01-01 или более |
Таблица 4.85
Сведения о свидетельстве, подтверждающем факт внесения записи в ЕГРЮЛ (СвСвид)
| Наименование элемента | Сокращенное наименование (код) элемента | Признак типа элемента | Формат элемента | Признак обязательности элемента | Дополнительная информация |
| Серия бланка свидетельства | Серия | А | T(=2) | Н | |
| Номер бланка свидетельства | Номер | А | T(7-9) | Н | |
| Дата выдачи свидетельства | ДатаВыдСвид | А | | О | Типовой элемент <xs:date> |
| ГРН и дата внесения в ЕГРЮЛ записи, содержащей сведения о признании свидетельства недействительным по решению суда | ГРНДатаСвидНед | С | | Н | Типовой элемент <ГРНДатаТип>. Состав элемента представлен в таблице 4.96 |
Таблица 4.86
Сведения о статусе записи (СвСтатусЗап)
| Наименование элемента | Сокращенное наименование (код) элемента | Признак типа элемента | Формат элемента | Признак обязательности элемента | Дополнительная информация |
| ГРН и дата внесения записи, которой данная запись признана недействительной | ГРНДатаНед | С | | Н | Типовой элемент <ИдГРНДатаТип>. Состав элемента представлен в таблице 4.100. Элемент отсутствует, если данная запись не была признана недействительной (ошибочной) другой записью |
| ГРН и дата записи, которой внесены исправления в связи с технической ошибкой | ГРНДатаИспр | С | | НМ | Типовой элемент <ИдГРНДатаТип>. Состав элемента представлен в таблице 4.100. Элемент отсутствует, если в сведениях, внесенных в ЕГРИП по данной записи, не исправлялись технические ошибки |
Таблица 4.87
Сведения о месте нахождения за пределами территории Российской Федерации, содержащиеся в ЕГРЮЛ (АдрИнЕГРЮЛТип)
| Наименование элемента | Сокращенное наименование (код) элемента | Признак типа элемента | Формат элемента | Признак обязательности элемента | Дополнительная информация |
| Код страны | ОКСМ | А | T(=3) | ОК | Типовой элемент <ОКСМТип>. Принимает значение в соответствии с Общероссийским классификатором стран мира (ОКСМ) |
| Наименование страны | НаимСтран | А | T(1-250) | О | |
| Адрес | АдрИн | А | T(1-510) | Н | Элемент не формируется. Может остаться в xml-файле в случае, если с момента вступления в действие новых форматов выгрузки в сведениях о ЮЛ ничего не менялось, файл со сведениями о ЮЛ не переформировывался, и в этом файле имелись указанные сведения |
| ГРН и дата внесения в ЕГРЮЛ записи, содержащей указанные сведения | ГРНДата | С | | О | Типовой элемент <ГРНДатаТип>. Состав элемента представлен в таблице 4.96 |
| ГРН и дата внесения в ЕГРЮЛ записи об исправлении технической ошибки в указанных сведениях | ГРНДатаИспр | С | | Н | Типовой элемент <ГРНДатаТип>. Состав элемента представлен в таблице 4.96. Элемент отсутствует, если в указанных сведениях не исправлялись технические ошибки |
Таблица 4.88
Сведения об адресе в Российской Федерации в структуре КЛАДР, содержащиеся в ЕГРЮЛ (АдрРФЕГРЮЛТип)
| Наименование элемента | Сокращенное наименование (код) элемента | Признак типа элемента | Формат элемента | Признак обязательности элемента | Дополнительная информация |
| Индекс | Индекс | А | T(=6) | Н | |
| Код субъекта Российской Федерации | КодРегион | А | T(=2) | ОК | Типовой элемент <ССРФТип>. Принимает значение в соответствии со справочником "Коды субъектов Российской Федерации и иных территорий Российской Федерации" |
| Код адреса по КЛАДР | КодАдрКладр | А | T(11-23) | Н | |
| Дом (владение и т.п.) | Дом | А | T(1-50) | Н | |
| Корпус (строение и т.п.) | Корпус | А | T(1-50) | Н | |
| Квартира (офис и т.п.) | Кварт | А | T(1-50) | Н | |
| Субъект Российской Федерации | Регион | С | | О | Типовой элемент <РегионТип>. Состав элемента представлен в таблице 4.104 |
| Район (улус и т.п.) | Район | С | | Н | Типовой элемент <РайонТип>. Состав элемента представлен в таблице 4.103 |
| Город (волость и т.п.) | Город | С | | Н | Типовой элемент <ГородТип>. Состав элемента представлен в таблице 4.95 |
| Населенный пункт (село и т.п.) | НаселПункт | С | | Н | Типовой элемент <НаселПунктТип>. Состав элемента представлен в таблице 4.101 |
| Улица (проспект, переулок и т.п.) | Улица | С | | Н | Типовой элемент <УлицаТип>. Состав элемента представлен в таблице 4.137 |
| ГРН и дата внесения в ЕГРЮЛ записи, содержащей указанные сведения | ГРНДата | С | | О | Типовой элемент <ГРНДатаТип>. Состав элемента представлен в таблице 4.96 |
| ГРН и дата внесения в ЕГРЮЛ записи об исправлении технической ошибки в указанных сведениях | ГРНДатаИспр | С | | Н | Типовой элемент <ГРНДатаТип>. Состав элемента представлен в таблице 4.96. Элемент отсутствует, если в указанных сведениях не исправлялись технические ошибки |
Таблица 4.89
Сведения об адресе в Российской Федерации в структуре ФИАС, содержащиеся в ЕГРЮЛ (АдрФИАСЕГРЮЛТип)
| Наименование элемента | Сокращенное наименование (код) элемента | Признак типа элемента | Формат элемента | Признак обязательности элемента | Дополнительная информация |
| Уникальный идентификатор адресного объекта в ГАР | ИдНом | А | T(1-36) | Н | Элемент применяется только при представлении документа в электронной форме. Элемент формируется при наличии в ЕГРЮЛ |
| Индекс | Индекс | А | T(=6) | Н | |
| Субъект Российской Федерации (код) | Регион | П | T(=2) | ОК | Типовой элемент <ССРФТип>. Принимает значение в соответствии со справочником "Коды субъектов Российской Федерации и иных территорий Российской Федерации" |
| Наименование субъекта Российской Федерации | НаимРегион | П | T(1-50) | ОК | Принимает значение наименования субъекта в соответствии со справочником "Субъекты Российской Федерации" (ССРФ) за следующим исключением: если код субъекта РФ принимает значение равным "99" (<Регион>=99), то элемент принимает значение "Г.БАЙКОНУР" |
| Муниципальный район/городской округ/внутригородская территория города федерального значения/муниципальный округ/федеральная территория | МуниципРайон | С | | Н | Типовой элемент <ВидНаимКодТип>. Состав элемента представлен в таблице 4.91 |
| Городское поселение/сельское поселение/межселенная территория в составе муниципального района/внутригородской район городского округа | ГородСелПоселен | С | | Н | Типовой элемент <ВидНаимКодТип>. Состав элемента представлен в таблице 4.91 |
| Населенный пункт (город, деревня, село и прочее) | НаселенПункт | С | | Н | Типовой элемент <ВидНаимПТип>. Состав элемента представлен в таблице 4.92 |
| Элемент планировочной структуры | ЭлПланСтруктур | С | | Н | Типовой элемент <ТипНаимПТип>. Состав элемента представлен в таблице 4.93 |
| Элемент улично-дорожной сети | ЭлУлДорСети | С | | Н | Типовой элемент <ТипНаимПТип>. Состав элемента представлен в таблице 4.93 |
| Здание/сооружение | Здание | С | | НМ | Типовой элемент <НомерПТип>. Состав элемента представлен в таблице 4.94 |
| Помещение в пределах здания, сооружения | ПомещЗдания | С | | Н | Типовой элемент <НомерПТип>. Состав элемента представлен в таблице 4.94 |
| Помещение в пределах квартиры | ПомещКвартиры | С | | Н | Типовой элемент <НомерПТип>. Состав элемента представлен в таблице 4.94 |
| ГРН и дата внесения в ЕГРЮЛ записи, содержащей указанные сведения | ГРНДата | С | | О | Типовой элемент <ГРНДатаТип>. Состав элемента представлен в таблице 4.96 |
| ГРН и дата внесения в ЕГРЮЛ записи об исправлении технической ошибки в указанных сведениях | ГРНДатаИспр | С | | Н | Типовой элемент <ГРНДатаТип>. Состав элемента представлен в таблице 4.96. Элемент отсутствует, если в указанных сведениях не исправлялись технические ошибки |
Таблица 4.90
Сведения о причине внесения записи в реестр (ЕГРЮЛ или ЕГРИП) (ВидЗапТип)
| Наименование элемента | Сокращенное наименование (код) элемента | Признак типа элемента | Формат элемента | Признак обязательности элемента | Дополнительная информация |
| Код вида записи (причины внесения записи в ЕГРЮЛ или ЕГРИП) по справочнику СПВЗ | КодСПВЗ | А | T(=5) | О | |
| Наименование вида записи (причины внесения записи в ЕГРЮЛ или ЕГРИП) | НаимВидЗап | А | T(5-500) | О | |
Таблица 4.91
Сведения о виде (код) и наименовании адресного элемента (ВидНаимКодТип)
| Наименование элемента | Сокращенное наименование (код) элемента | Признак типа элемента | Формат элемента | Признак обязательности элемента | Дополнительная информация |
| Вид (код) элемента | ВидКод | А | T(=1) | ОК | Принимает значения: для элемента <МуниципРайон>: |
| 1 | - муниципальный район (М.Р-Н) | |
| 2 | - городской округ (Г.О.) | |
| 3 | - внутригородская территория города федерального значения (ВН.ТЕР.Г.) | |
| 4 | - муниципальный округ (М.О.) | |
| 5 | - федеральная территория (Ф.Т.) |
| для элемента <ГородСелПоселен>: |
| 1 | - городское поселение (Г.П.) | |
| 2 | - сельское поселение (С.П.) | |
| 3 | - межселенная территория в составе муниципального района (МЕЖСЕЛ.ТЕР.) | |
| 4 | внутригородской район городского округа (ВН.Р-Н) |
| Наименование элемента | Наим | А | T(1-255) | О | |
Таблица 4.92
Сведения о виде и наименовании адресного элемента (ВидНаимПТип)
| Наименование элемента | Сокращенное наименование (код) элемента | Признак типа элемента | Формат элемента | Признак обязательности элемента | Дополнительная информация |
| Вид элемента | Вид | А | T(1-100) | О | Для адресных элементов в структуре ФИАС выгружается сокращенное наименование вида адресного элемента |
| Наименование элемента | Наим | А | T(1-255) | О | |
Таблица 4.93
Сведения о типе и наименовании адресного элемента (ТипНаимПТип)
| Наименование элемента | Сокращенное наименование (код) элемента | Признак типа элемента | Формат элемента | Признак обязательности элемента | Дополнительная информация |
| Тип элемента | Тип | А | T(1-100) | О | Для адресных элементов в структуре ФИАС выгружается сокращенное наименование вида адресного элемента |
| Наименование элемента | Наим | А | T(1-255) | О | |
Таблица 4.94
Сведения о номере адресного элемента (НомерПТип)
| Наименование элемента | Сокращенное наименование (код) элемента | Признак типа элемента | Формат элемента | Признак обязательности элемента | Дополнительная информация |
| Тип элемента | Тип | А | T(1-100) | О | Для адресных элементов в структуре ФИАС выгружается сокращенное наименование вида адресного элемента |
| Номер элемента | Номер | А | T(1-255) | О | |
Таблица 4.95
Сведения об адресообразующем элементе город (ГородТип)
| Наименование элемента | Сокращенное наименование (код) элемента | Признак типа элемента | Формат элемента | Признак обязательности элемента | Дополнительная информация |
| Тип элемента город (город, волость и т.п.) | ТипГород | А | T(1-100) | О | Принимает значение сокращенного наименования типа адресного объекта в соответствии с Классификатором адресов России (КЛАДР) При формировании сведений в элементе <СвРешИзмМН> из таблицы 4.10, введенном в соответствии с адресом ФИАС, в данном элементе указывается одно из следующих значений: |
| - | Г.П. - если на заявлении была указана цифра 1; |
| - | С.П. - если на заявлении была указана цифра 2; |
| - | МЕЖСЕЛ.ТЕР. - если на заявлении была указана цифра 3; |
| - | ВН.Р-Н - если на заявлении была указана цифра 4 |
| Наименование (элемент город) | НаимГород | А | T(1-255) | О | |
Таблица 4.96
ГРН и дата внесения записи в ЕГРЮЛ (ГРНДатаТип)
| Наименование элемента | Сокращенное наименование (код) элемента | Признак типа элемента | Формат элемента | Признак обязательности элемента | Дополнительная информация |
| Государственный регистрационный номер записи ЕГРЮЛ | ГРН | А | T(=13) | Н | Типовой элемент <ОГРНТип>. Может отсутствовать, если запись в ЕГРЮЛ вносилась без присвоения государственного регистрационного номера |
| Дата внесения записи в ЕГРЮЛ | ДатаЗаписи | А | | О | Типовой элемент <xs:date> |
Таблица 4.97
Сведения о доле в уставном капитале (складочном капитале, уставном фонде, паевом фонде), содержащиеся в ЕГРЮЛ (ДоляУстКапЕГРЮЛТип)
| Наименование элемента | Сокращенное наименование (код) элемента | Признак типа элемента | Формат элемента | Признак обязательности элемента | Дополнительная информация |
| Номинальная стоимость доли в рублях | НоминСтоим | А | N(19.4) | О | Принимает значение от 0 и более |
| Доля рубля в виде простой дроби в номинальной стоимости доли | ДоляРубля | С | | Н | Типовой элемент <ДробьТип>. Состав элемента представлен в таблице 4.99. Элемент формируется в случае, если номинальная стоимость доли в уставном капитале включает в себя часть рубля в виде простой дроби |
| Размер доли (в процентах или в виде дроби - десятичной или простой) | РазмерДоли | С | | Н | Типовой элемент <РазмерДолиТип>. Состав элемента представлен в таблице 4.98 |
| ГРН и дата внесения в ЕГРЮЛ записи, содержащей указанные сведения | ГРНДата | С | | О | Типовой элемент <ГРНДатаТип>. Состав элемента представлен в таблице 4.96 |
| ГРН и дата внесения в ЕГРЮЛ записи об исправлении технической ошибки в указанных сведениях | ГРНДатаИспр | С | | Н | Типовой элемент <ГРНДатаТип>. Состав элемента представлен в таблице 4.96. Элемент отсутствует, если в указанных сведениях не исправлялись технические ошибки |
Таблица 4.98
Размер доли (в процентах или в виде дроби - десятичной или простой) (РазмерДолиТип)
| Наименование элемента | Сокращенное наименование (код) элемента | Признак типа элемента | Формат элемента | Признак обязательности элемента | Дополнительная информация |
| Размер доли в процентах | | Процент | П | N(18.15) | О | Принимает значение от 0 до 100 |
| Размер доли в десятичных дробях / | ДробДесят | П | N(16.15) | О | Принимает значение от 0 и более |
| Размер доли в простых дробях | ДробПрост | С | | О | Типовой элемент <ДробьТип>. Состав элемента представлен в таблице 4.99 |
Таблица 4.99
Представление простой дроби (ДробьТип)
| Наименование элемента | Сокращенное наименование (код) элемента | Признак типа элемента | Формат элемента | Признак обязательности элемента | Дополнительная информация |
| Числитель простой дроби | Числит | А | N(15) | О | Принимает значение от 1 и более |
| Знаменатель простой дроби | Знаменат | А | N(15) | О | Принимает значение от 2 и более |
Таблица 4.100
Идентификатор записи, ГРН и дата внесения записи в ЕГРЮЛ (ИдГРНДатаТип)
| Наименование элемента | Сокращенное наименование (код) элемента | Признак типа элемента | Формат элемента | Признак обязательности элемента | Дополнительная информация |
| Системный идентификатор записи | ИдЗап | А | N(19) | О | При наличии государственного регистрационного номера записи может совпадать с этим номером |
| Государственный регистрационный номер записи | ГРН | А | T(=13) | Н | Типовой элемент <ОГРНТип>. Может отсутствовать, если запись в ЕГРЮЛ внесена без присвоения государственного регистрационного номера |
| Дата внесения записи в ЕГРЮЛ | ДатаЗап | А | | О | Типовой элемент <xs:date> |
Таблица 4.101
Сведения об адресообразующем элементе населенный пункт (НаселПунктТип)
| Наименование элемента | Сокращенное наименование (код) элемента | Признак типа элемента | Формат элемента | Признак обязательности элемента | Дополнительная информация |
| Тип элемента населенный пункт (поселок, село и т.п.) | ТипНаселПункт | А | T(1-100) | НК | Принимает значение сокращенного наименования типа адресного объекта в соответствии с Классификатором адресов России (КЛАДР). При формировании сведений в элементе <СвРешИзмМН> из таблицы 4.10, введенном в соответствии с адресом ФИАС, в данном элементе указывается тип адресного объекта по ФИАС |
| Наименование (элемент населенный пункт) | НаимНаселПункт | А | T(1-255) | О | |
Таблица 4.102
Сведения об ограничении доступа (ОгрДосСвТип)
| Наименование элемента | Сокращенное наименование (код) элемента | Признак типа элемента | Формат элемента | Признак обязательности элемента | Дополнительная информация |
| Признак ограничений доступа к сведениям | ОгрДосСв | А | T(=1) | ОК | Принимает значение: 1 - доступ к сведениям ограничен |
| ГРН и дата внесения в ЕГРЮЛ записи, содержащей указанные сведения | ГРНДата | С | | О | Типовой элемент <ГРНДатаТип>. Состав элемента представлен в таблице 4.96 |
| ГРН и дата внесения в ЕГРЮЛ записи об исправлении технической ошибки в указанных сведениях | ГРНДатаИспр | С | | Н | Типовой элемент <ГРНДатаТип>. Состав элемента представлен в таблице 4.96. Элемент отсутствует, если в указанных сведениях не исправлялись технические ошибки |
Таблица 4.103
Сведения об адресообразующем элементе район (РайонТип)
| Наименование элемента | Сокращенное наименование (код) элемента | Признак типа элемента | Формат элемента | Признак обязательности элемента | Дополнительная информация |
| Тип элемента район (район, улус и т.п.) | ТипРайон | А | T(1-100) | О | Принимает значение сокращенного наименования типа адресного объекта в соответствии с Классификатором адресов России (КЛАДР) При формировании сведений в элементе <СвРешИзмМН> из таблицы 4.10, введенном в соответствии с адресом ФИАС, в данном элементе указывается одно из следующих значений: |
| - | М.Р-Н - если на заявлении была указана цифра 1; |
| - | Г.О. - если на заявлении была указана цифра 2; |
| - | ВН.ТЕР.Г. - если на заявлении была указана цифра 3; |
| - | М.О. - если на заявлении была указана цифра 4 |
| - | Ф.Т. - если на заявлении была указана цифра 5 |
| Наименование (элемент район) | НаимРайон | А | T(1-255) | О | |
Таблица 4.104
Сведения об адресообразующем элементе регион (РегионТип)
| Наименование элемента | Сокращенное наименование (код) элемента | Признак типа элемента | Формат элемента | Признак обязательности элемента | Дополнительная информация |
| Тип элемента регион (республика, край и т.п.) | ТипРегион | А | T(1-30) | НК | Элемент НЕ формируется. Может остаться в xml-файле в случае, если с момента вступления в действие новых форматов выгрузки в сведениях о ЮЛ ничего не менялось, файл со сведениями о ЮЛ не переформировывался, и в этом файле имелись указанные сведения |
| Наименование (элемент регион) | НаимРегион | А | T(1-50) | ОК | Принимает значение наименования субъекта в соответствии со справочником "Субъекты Российской Федерации" (ССРФ) за следующим исключением: если код субъекта РФ принимает значение равным "99" (<КодРегион>=99) из таблицы 4.86, то элемент принимает значение "Г.БАЙКОНУР" |
Таблица 4.105
Сведения о решении суда (РешСудТип)
| Наименование элемента | Сокращенное наименование (код) элемента | Признак типа элемента | Формат элемента | Признак обязательности элемента | Дополнительная информация |
| Наименование суда, которым принято решение | НаимСуда | А | T(1-1000) | О | |
| Номер решения | Номер | А | T(1-255) | О | |
| Дата решения | Дата | А | | О | Типовой элемент <xs:date> |
Таблица 4.106
Сведения об аккредитации представительства или филиала иностранной организации в Российской Федерации (СвАкРАФПТип)
| Наименование элемента | Сокращенное наименование (код) элемента | Признак типа элемента | Формат элемента | Признак обязательности элемента | Дополнительная информация |
| Номер записи об аккредитации в РАФП (НЗА) | НомерРАФП | А | T(=11) | О | |
| ГРН и дата внесения в ЕГРЮЛ записи, содержащей указанные сведения | ГРНДата | С | | О | Типовой элемент <ГРНДатаТип>. Состав элемента представлен в таблице 4.96 |
| ГРН и дата внесения в ЕГРЮЛ записи об исправлении технической ошибки в указанных сведениях | ГРНДатаИспр | С | | Н | Типовой элемент <ГРНДатаТип>. Состав элемента представлен в таблице 4.96. Элемент отсутствует, если в указанных сведениях не исправлялись технические ошибки |
Таблица 4.107
Сведения о гражданстве (СвГраждТип)
| Наименование элемента | Сокращенное наименование (код) элемента | Признак типа элемента | Формат элемента | Признак обязательности элемента | Дополнительная информация |
| Код вида гражданства физического лица | КодГражд | А | T(=1) | ОК | Принимает значение: 1 - для гражданина Российской Федерации | 2 - для иностранного гражданина | 3 - для лица без гражданства |
| Код страны гражданства иностранного гражданина | ОКСМ | А | T(=3) | НК | Типовой элемент <ОКСМТип>. Принимает значение в соответствии с Общероссийским классификатором стран мира (ОКСМ). Элемент формируется только в отношении иностранного гражданина (при <КодГражд>=2) |
| Наименование страны по справочнику ОКСМ, гражданином которой является физическое лицо | НаимСтран | А | T(1-250) | Н | |
| ГРН и дата внесения в ЕГРЮЛ записи, содержащей указанные сведения | ГРНДата | С | | О | Типовой элемент <ГРНДатаТип>. Состав элемента представлен в таблице 4.96 |
| ГРН и дата внесения в ЕГРЮЛ записи об исправлении технической ошибки в указанных сведениях | ГРНДатаИспр | С | | Н | Типовой элемент <ГРНДатаТип>. Состав элемента представлен в таблице 4.96. Элемент отсутствует, если в указанных сведениях не исправлялись технические ошибки |
Таблица 4.108
Сведения о доверительном управляющем - российском или иностранном юридическом лице (СвДовУпрЮЛТип)
| Наименование элемента | Сокращенное наименование (код) элемента | Признак типа элемента | Формат элемента | Признак обязательности элемента | Дополнительная информация |
| Дата открытия наследства (дата смерти участника) | ДатаОткрНасл | А | | Н | Типовой элемент <xs:date>. Элемент формируется, если доверительное управление введено для управления долей, переходящей в порядке наследования |
| ГРН и дата внесения в ЕГРЮЛ сведений о данном лице | ГРНДатаПерв | С | | Н | Типовой элемент <ГРНДатаТип>. Состав элемента представлен в таблице 4.96 |
| Сведения о наименовании, ОГРН и ИНН юридического лица | НаимИННДовУпр | С | | О | Типовой элемент <СвЮЛЕГРЮЛТип>. Состав элемента представлен в таблице 4.134 |
| Сведения о наименовании иностранного юридического лица в латинской транскрипции | СвНаимЮЛПолнИн | С | | Н | Типовой элемент <СвНаимПолнТип>. Состав элемента представлен в таблице 4.110. Элемент формируется при наличии указанных сведений в ЕГРЮЛ в отношении иностранного ЮЛ |
| Сведения о регистрации иностранного юридического лица в стране происхождения | СвРегИн | С | | Н | Типовой элемент <СвРегИнЮЛЕГРЮЛТип>. Состав элемента представлен в таблице 4.124. Элемент формируется при наличии указанных сведений в ЕГРЮЛ в отношении иностранного ЮЛ |
Таблица 4.109
Сведения о доверительном управляющем - физическом лице или индивидуальном предпринимателе (СвДовУпрФЛТип)
| Наименование элемента | Сокращенное наименование (код) элемента | Признак типа элемента | Формат элемента | Признак обязательности элемента | Дополнительная информация |
| ОГРНИП | ОГРНИП | А | T(=15) | Н | Типовой элемент <ОГРНИПТип> |
| ГРН и дата внесения в ЕГРЮЛ сведений о данном лице | ГРНДатаПерв | С | | Н | Типовой элемент <ГРНДатаТип>. Состав элемента представлен в таблице 4.96 |
| Сведения о фамилии, имени, отчестве и ИНН физического лица | СвФЛ | С | | О | Типовой элемент <СвФЛЕГРЮЛТип>. Состав элемента представлен в таблице 4.132 |
| Сведения о поле физического лица | СвПолФЛ | С | | Н | Типовой элемент <СвПолФЛТип>. Состав элемента представлен в таблице 4.123. Элемент формируется при наличии указанных сведений |
| Сведения о рождении физического лица | СвРождФЛ | С | | Н | Типовой элемент <СвРождЕГРЮЛТип>. Состав элемента представлен в таблице 4.126. Элемент формируется при наличии и только при формировании файлов с закрытыми сведениями (Элемент <ТипИнф> из таблицы 4.1 принимает значение "ЕГРЮЛ_ЗАКР_СВЕД") |
| Сведения о гражданстве физического лица | СвГраждФЛ | С | | Н | Типовой элемент <СвГраждТип>. Состав элемента представлен в таблице 4.107. Элемент формируется при наличии указанных сведений |
| Сведения о документе, удостоверяющем личность физического лица | УдЛичнФЛ | С | | Н | Типовой элемент <УдЛичнЕГРЮЛТип>. Состав элемента представлен в таблице 4.136. Элемент формируется только при наличии и формировании файлов с закрытыми сведениями (Элемент <ТипИнф> из таблицы 4.1 принимает значение "ЕГРЮЛ_ЗАКР_СВЕД") |
Таблица 4.110
Сведения о полном наименовании (СвНаимПолнТип)
| Наименование элемента | Сокращенное наименование (код) элемента | Признак типа элемента | Формат элемента | Признак обязательности элемента | Дополнительная информация |
| Полное наименование | НаимПолн | А | T(1-1000) | О | |
| ГРН и дата внесения в ЕГРЮЛ записи, содержащей указанные сведения | ГРНДата | С | | О | Типовой элемент <ГРНДатаТип>. Состав элемента представлен в таблице 4.96 |
| ГРН и дата внесения в ЕГРЮЛ записи об исправлении технической ошибки в указанных сведениях | ГРНДатаИспр | С | | Н | Типовой элемент <ГРНДатаТип>. Состав элемента представлен в таблице 4.96. Элемент отсутствует, если в указанных сведениях не исправлялись технические ошибки |
Таблица 4.111
Сведения о сокращенном наименовании (СвНаимСокрТип)
| Наименование элемента | Сокращенное наименование (код) элемента | Признак типа элемента | Формат элемента | Признак обязательности элемента | Дополнительная информация |
| Сокращенное наименование | НаимСокр | А | T(1-510) | О | |
| ГРН и дата внесения в ЕГРЮЛ записи, содержащей указанные сведения | ГРНДата | С | | О | Типовой элемент <ГРНДатаТип>. Состав элемента представлен в таблице 4.96 |
| ГРН и дата внесения в ЕГРЮЛ записи об исправлении технической ошибки в указанных сведениях | ГРНДатаИспр | С | | Н | Типовой элемент <ГРНДатаТип>. Состав элемента представлен в таблице 4.96. Элемент отсутствует, если в указанных сведениях не исправлялись технические ошибки |
Таблица 4.112
Сведения о недостоверности данных об учредителе (участнике) (СвНедДанУчрТип)
| Наименование элемента | Сокращенное наименование (код) элемента | Признак типа элемента | Формат элемента | Признак обязательности элемента | Дополнительная информация |
| Признак недостоверности данных | ПризнНедДанУчр | А | T(=1) | ОК | Принимает значение: |
| 1 | - | признак недостоверности, внесенный в ЕГРЮЛ на основании заявления по форме Р34001 самого физического лица (если сведения о недостоверности сведений об учредителе (участнике) внесены на основании записи с кодом СПВЗ 17022). Может формироваться только в отношении учредителя (участника), которым является ФЛ | |
| 2 | - | признак недостоверности, внесенный в ЕГРЮЛ по результатам проверки достоверности содержащихся в ЕГРЮЛ сведений о юридическом лице (если сведения о недостоверности сведений об учредителе (участнике) внесены на основании записи с кодом СПВЗ 17023) | |
| 3 | - | признак недостоверности, внесенный в ЕГРЮЛ на основании решения суда (если сведения о недостоверности сведений об учредителе (участнике) внесены на основании записи с кодом СПВЗ 16006) |
| Текст о недостоверности сведений, выводимый в выписке в строке с наименованием "Дополнительные сведения" | ТекстНедДанУчр | А | T(1-500) | О | Принимает значение: |
| - | "сведения недостоверны (заявление физического лица о недостоверности сведений о нем)" - если сведения о недостоверности внесены по заявлению самого ФЛ (Р34001) (<ПризнНедДанУчр>=1) |
| - | "сведения недостоверны (результаты проверки достоверности содержащихся в ЕГРЮЛ сведений о юридическом лице)" - если сведения о недостоверности внесены по данным, выявленным НО (<ПризнНедДанУчр>=2) |
| - | "сведения недостоверны (решение суда)" - если сведения о недостоверности внесены на основании решения суда (<ПризнНедДанУчр>=3). |
| Выводится в выписке в строке с наименованием "Дополнительные сведения" |
| Сведения о решении суда, на основании которого указанные сведения признаны недостоверными | РешСудНедДанУчр | С | | Н | Типовой элемент <РешСудТип>. Состав элемента представлен в таблице 4.105. Формируется в случае, если значение элемента <ПризнНедДанУчр>=3 |
| ГРН и дата внесения в ЕГРЮЛ записи, содержащей указанные сведения | ГРНДата | С | | О | Типовой элемент <ГРНДатаТип>. Состав элемента представлен в таблице 4.96 |
| ГРН и дата внесения в ЕГРЮЛ записи об исправлении технической ошибки в указанных сведениях | ГРНДатаИспр | С | | Н | Типовой элемент <ГРНДатаТип>. Состав элемента представлен в таблице 4.96. Элемент отсутствует, если в указанных сведениях не исправлялись технические ошибки |
Таблица 4.113
Сведения о налоговом органе, в котором юридическое лицо или филиал/представительство состоит (состояло) на учете (СвНОТип)
| Наименование элемента | Сокращенное наименование (код) элемента | Признак типа элемента | Формат элемента | Признак обязательности элемента | Дополнительная информация |
| Код органа по справочнику СОУН | КодНО | А | T(=4) | ОК | Типовой элемент <СОНОТип> |
| Наименование налогового органа | НаимНО | А | T(10-250) | ОК | |
Таблица 4.114
Сведения о нотариальном удостоверении договора залога или договора управления залогом (СвНотУдДогЗалТип)
| Наименование элемента | Сокращенное наименование (код) элемента | Признак типа элемента | Формат элемента | Признак обязательности элемента | Дополнительная информация |
| Номер договора | Номер | А | T(1-255) | О | |
| Дата договора | Дата | А | | О | Типовой элемент <xs:date> |
| ФИО и (при наличии) ИНН нотариуса, удостоверившего договор | СвНотариус | С | | О | Типовой элемент <СвФЛЕГРЮЛТип>. Состав элемента представлен в таблице 4.132 |
Таблица 4.115
Сведения о предусмотренном корпоративным договором объеме правомочий участников хозяйственного общества (количество голосов, приходящихся на долю участника хозяйственного общества непропорционально размеру этой доли) (СвОбъемПравТип)
| Наименование элемента | Сокращенное наименование (код) элемента | Признак типа элемента | Формат элемента | Признак обязательности элемента | Дополнительная информация |
| Объем правомочий | ОбъемПрав | А | T(1-500) | О | |
| ГРН и дата внесения в ЕГРЮЛ записи, содержащей указанные сведения | ГРНДата | С | | О | Типовой элемент <ГРНДатаТип>. Состав элемента представлен в таблице 4.96 |
| ГРН и дата внесения в ЕГРЮЛ записи об исправлении технической ошибки в указанных сведениях | ГРНДатаИспр | С | | Н | Типовой элемент <ГРНДатаТип>. Состав элемента представлен в таблице 4.96. Элемент отсутствует, если в указанных сведениях не исправлялись технические ошибки |
Таблица 4.116
Сведения об обременении доли (о залогодержателе и договоре залога) (СвОбремТип)
| Наименование элемента | Сокращенное наименование (код) элемента | Признак типа элемента | Формат элемента | Признак обязательности элемента | Дополнительная информация |
| Вид обременения | ВидОбрем | А | T(5-16) | ОК | Принимает значение: ЗАЛОГ | ИНОЕ ОБРЕМЕНЕНИЕ |
| Сведения о решении судебного органа, по которому на долю учредителя (участника) наложено обременение | РешСуд | С | | Н | Типовой элемент <РешСудТип>. Состав элемента представлен в таблице 4.105. Формируется в случае, если обременение на долю учредителя (участника) наложено судебным решением |
| ГРН и дата внесения в ЕГРЮЛ записи, содержащей указанные сведения | ГРНДата | С | | О | Типовой элемент <ГРНДатаТип>. Состав элемента представлен в таблице 4.96 |
| ГРН и дата внесения в ЕГРЮЛ записи об исправлении технической ошибки в указанных сведениях | ГРНДатаИспр | С | | Н | Типовой элемент <ГРНДатаТип>. Состав элемента представлен в таблице 4.96. Элемент отсутствует, если в указанных сведениях не исправлялись технические ошибки |
| Сведения о залогодержателе - физическом лице | | СвЗалогДержФЛ | С | | О | Состав элемента представлен в таблице 4.117 |
| Сведения о залогодержателе - российском или иностранном юридическом лице | СвЗалогДержЮЛ | С | | О | Состав элемента представлен в таблице 4.118 |
Таблица 4.117
Сведения о залогодержателе - физическом лице (СвЗалогДержФЛ)
| Наименование элемента | Сокращенное наименование (код) элемента | Признак типа элемента | Формат элемента | Признак обязательности элемента | Дополнительная информация |
| ГРН и дата внесения в ЕГРЮЛ сведений о данном лице | ГРНДатаПерв | С | | Н | Типовой элемент <ГРНДатаТип>. Состав элемента представлен в таблице 4.96 |
| Сведения о фамилии, имени, отчестве и ИНН физического лица | СвФЛ | С | | О | Типовой элемент <СвФЛЕГРЮЛТип>. Состав элемента представлен в таблице 4.132 |
| Сведения о поле физического лица | СвПолФЛ | С | | Н | Типовой элемент <СвПолФЛТип>. Состав элемента представлен в таблице 4.123. Элемент формируется при наличии указанных сведений |
| Сведения о рождении физического лица | СвРождФЛ | С | | Н | Типовой элемент <СвРождЕГРЮЛТип>. Состав элемента представлен в таблице 4.126. Элемент формируется при наличии сведений и только при формировании файлов с закрытыми сведениями (Элемент <ТипИнф> из таблицы 4.1 принимает значение "ЕГРЮЛ_ЗАКР_СВЕД") |
| Сведения о гражданстве физического лица | СвГраждФЛ | С | | Н | Типовой элемент <СвГраждТип>. Состав элемента представлен в таблице 4.107. Элемент формируется при наличии указанных сведений |
| Сведения о документе, удостоверяющем личность физического лица | УдЛичнФЛ | С | | Н | Типовой элемент <УдЛичнЕГРЮЛТип>. Состав элемента представлен в таблице 4.136. Элемент формируется при наличии сведений и только при формировании файлов с закрытыми сведениями (Элемент <ТипИнф> из таблицы 4.1 принимает значение "ЕГРЮЛ_ЗАКР_СВЕД") |
| Сведения о нотариальном удостоверении договора залога | СвНотУдДогЗал | С | | Н | Типовой элемент <СвНотУдДогЗалТип>. Состав элемента представлен в таблице 4.114 |
Таблица 4.118
Сведения о залогодержателе - российском или иностранном юридическом лице (СвЗалогДержЮЛ)
| Наименование элемента | Сокращенное наименование (код) элемента | Признак типа элемента | Формат элемента | Признак обязательности элемента | Дополнительная информация |
| ГРН и дата внесения в ЕГРЮЛ сведений о данном лице | ГРНДатаПерв | С | | Н | Типовой элемент <ГРНДатаТип>. Состав элемента представлен в таблице 4.96 |
| Сведения о наименовании, ОГРН и ИНН юридического лица - залогодержателя | НаимИННЮЛ | С | | О | Типовой элемент <СвЮЛЕГРЮЛТип>. Состав элемента представлен в таблице 4.134 |
| Сведения о наименовании иностранного юридического лица - залогодержателя в латинской транскрипции | СвНаимЮЛПолнИн | С | | Н | Типовой элемент <СвНаимПолнТип>. Состав элемента представлен в таблице 4.110. Формируется при наличии указанных сведений в ЕГРЮЛ в отношении иностранного ЮЛ |
| Сведения о регистрации иностранного юридического лица - залогодержателя в стране происхождения | СвРегИн | С | | Н | Типовой элемент <СвРегИнЮЛЕГРЮЛТип>. Состав элемента представлен в таблице 4.124. Формируется при наличии указанных сведений в ЕГРЮЛ в отношении иностранного ЮЛ |
| Сведения о нотариальном удостоверении договора залога | СвНотУдДогЗал | С | | Н | Типовой элемент <СвНотУдДогЗалТип>. Состав элемента представлен в таблице 4.114 |
Таблица 4.119
Сведения о кодах по Общероссийскому классификатору видов экономической деятельности (СвОКВЭДЕГРЮЛТип)
| Наименование элемента | Сокращенное наименование (код) элемента | Признак типа элемента | Формат элемента | Признак обязательности элемента | Дополнительная информация |
| Сведения об основном виде деятельности | СвОКВЭДОсн | С | | Н | Типовой элемент <СвОКВЭДТип>. Состав элемента представлен в таблице 4.120 |
| Сведения о дополнительном виде деятельности | СвОКВЭДДоп | С | | НМ | Типовой элемент <СвОКВЭДТип>. Состав элемента представлен в таблице 4.120 |
Таблица 4.120
Сведения о виде деятельности, содержащиеся в ЕГРЮЛ (СвОКВЭДТип)
| Наименование элемента | Сокращенное наименование (код) элемента | Признак типа элемента | Формат элемента | Признак обязательности элемента | Дополнительная информация |
| Код по Общероссийскому классификатору видов экономической деятельности | КодОКВЭД | А | T(2-8) | ОК | Типовой элемент <ОКВЭДТип>. Принимает значения в соответствии с Общероссийским классификатором видов экономической деятельности |
| Наименование вида деятельности по Общероссийскому классификатору видов экономической деятельности | НаимОКВЭД | А | T(1-1000) | ОК | |
| Признак версии Общероссийского классификатора видов экономической деятельности | ПрВерсОКВЭД | А | T(=4) | НК | Принимает значение: 2001 - если код соответствует версии ОКВЭД ОК 029-2001 (КДЕС Ред. 1) | 2014 - если код соответствует версии ОКВЭД ОК 029-2014 (КДЕС Ред. 2). Отсутствие данного атрибута в файле означает, что при внесении кода ОКВЭД использовался классификатор ОК 029-2001 (КДЕС Ред. 1) |
| ГРН и дата внесения в ЕГРЮЛ записи, содержащей указанные сведения | ГРНДата | С | | О | Типовой элемент <ГРНДатаТип>. Состав элемента представлен в таблице 4.96. Не выводятся в выписках о ЮЛ в отношении дополнительного кода ОКВЭД, если в ЕГРЮЛ в отношении этого кода внесен признак "Требует уточнения" (см. описание элемента СвДоляОКВЭД) |
| ГРН и дата внесения в ЕГРЮЛ записи об исправлении технической ошибки в указанных сведениях | ГРНДатаИспр | С | | Н | Типовой элемент <ГРНДатаТип>. Состав элемента представлен в таблице 4.96. Элемент отсутствует, если в указанных сведениях не исправлялись технические ошибки. При наличии не выводятся в выписках о ЮЛ в отношении дополнительного кода ОКВЭД, если в ЕГРЮЛ в отношении этого кода внесен признак "Требует уточнения" (см. описание элемента СвДоляОКВЭД) |
| Сведения о доле данного вида деятельности в деятельности индивидуального предпринимателя и/или о дополнительных сведениях | СвДоляОКВЭД | С | | Н | Состав элемента представлен в таблице 4.121. Формируется в обязательном порядке, если в ЕГРЮЛ внесены сведения о доле кода ОКВЭД в деятельности ЮЛ или в отношении дополнительного кода ОКВЭД внесен признак "Требует уточнения". При отсутствии указанных сведений код ОКВЭД считается "Планируемый" и данный элемент не формируется |
Таблица 4.121
Сведения о доле данного вида деятельности в деятельности индивидуального предпринимателя и/или о дополнительных сведениях (СвДоляОКВЭД)
| Наименование элемента | Сокращенное наименование (код) элемента | Признак типа элемента | Формат элемента | Признак обязательности элемента | Дополнительная информация |
| Дополнительные сведения о виде деятельности | ДопСведОКВЭД | А | T(=1) | ОК | Принимает значение: |
| 1 | - | "По итогам предшествующего года", если внесены сведения о размере доли кода ОКВЭД в деятельности ЮЛ на основании: |
| - | | заполненного Листа А заявления по форме Р14024 в отношении основного или дополнительного вида деятельности; |
| - | | на основании заполненного Листа Б заявления по форме Р14024 в отношении дополнительного вида деятельности | |
| 2 | - | "По данным СФР", если внесены сведения о размере доли основного кода ОКВЭД в деятельности ЮЛ на основании сведений, поступивших их СФР. Данное значение может быть указано только в отношении основного вида деятельности | |
| 3 | - | "Требуют уточнения", указывается для дополнительных видов деятельности, если сведения об основном виде деятельности поступили из СФР и при этом в отношении дополнительного кода ОКВЭД внесен указанный признак |
| Размер доли кода ОКВЭД в деятельности ЮЛ в процентах | Процент | А | N(5.2) | Н | Принимает значение от 0 до 100. Указывается в обязательном порядке, если реквизит "ДопСведОКВЭД" принимает значение 1 или 2. В противном случае реквизит отсутствует |
| ГРН и дата внесения в ЕГРЮЛ записи, содержащей указанные сведения | ГРНДата | С | | О | Типовой элемент <ГРНДатаТип>. Состав элемента представлен в таблице 4.96 |
| ГРН и дата внесения в ЕГРЮЛ записи об исправлении технической ошибки в указанных сведениях | ГРНДатаИспр | С | | Н | Типовой элемент <ГРНДатаТип>. Состав элемента представлен в таблице 4.96. Элемент отсутствует, если в указанных сведениях не исправлялись технические ошибки |
Таблица 4.122
Сведения о наименовании представительства или филиала в Российской Федерации, через которое иностранное юридическое лицо осуществляет полномочия управляющей организации (СвНаимПредЮЛТип)
| Наименование элемента | Сокращенное наименование (код) элемента | Признак типа элемента | Формат элемента | Признак обязательности элемента | Дополнительная информация |
| Полное наименование представительства или филиала в Российской Федерации, через которое иностранное юридическое лицо осуществляет полномочия управляющей организации | НаимПредЮЛ | А | T(1-1000) | О | |
| ГРН и дата внесения в ЕГРЮЛ записи, содержащей указанные сведения | ГРНДата | С | | О | Типовой элемент <ГРНДатаТип>. Состав элемента представлен в таблице 4.96 |
| ГРН и дата внесения в ЕГРЮЛ записи об исправлении технической ошибки в указанных сведениях | ГРНДатаИспр | С | | Н | Типовой элемент <ГРНДатаТип>. Состав элемента представлен в таблице 4.96. Элемент отсутствует, если в указанных сведениях не исправлялись технические ошибки |
Таблица 4.123
Сведения о поле физического лица (СвПолФЛТип)
| Наименование элемента | Сокращенное наименование (код) элемента | Признак типа элемента | Формат элемента | Признак обязательности элемента | Дополнительная информация |
| Пол | Пол | А | T(=1) | ОК | Принимает значение: 1 - мужской | 2 - женский |
| ГРН и дата внесения в ЕГРЮЛ записи, содержащей указанные сведения | ГРНДата | С | | О | Типовой элемент <ГРНДатаТип>. Состав элемента представлен в таблице 4.96 |
| ГРН и дата внесения в ЕГРЮЛ записи об исправлении технической ошибки в указанных сведениях | ГРНДатаИспр | С | | Н | Типовой элемент <ГРНДатаТип>. Состав элемента представлен в таблице 4.96. Элемент отсутствует, если в указанных сведениях не исправлялись технические ошибки |
Таблица 4.124
Сведения о регистрации иностранного юридического лица в стране происхождения, содержащиеся в ЕГРЮЛ (СвРегИнЮЛЕГРЮЛТип)
| Наименование элемента | Сокращенное наименование (код) элемента | Признак типа элемента | Формат элемента | Признак обязательности элемента | Дополнительная информация |
| Код страны происхождения | ОКСМ | А | T(=3) | ОК | Типовой элемент <ОКСМТип>. Принимает значение в соответствии с Общероссийским классификатором стран мира (ОКСМ) |
| Наименование страны происхождения | НаимСтран | А | T(1-250) | ОК | |
| Дата регистрации | ДатаРег | А | | Н | Типовой элемент <xs:date>. Выгружается только при наличии указанных сведений в ЕГРЮЛ |
| Регистрационный номер | РегНомер | А | T(1-255) | Н | Выгружается только при наличии указанных сведений в ЕГРЮЛ |
| Наименование регистрирующего органа | НаимРегОрг | А | T(1-1000) | Н | Выгружается только при наличии указанных сведений в ЕГРЮЛ |
| Код налогоплательщика в стране происхождения или аналог | КодНПСтрРег | А | T(1-50) | Н | Выгружается только при наличии указанных сведений в ЕГРЮЛ |
| Адрес (место нахождения) в стране происхождения | АдрСтр | А | T(1-510) | Н | Элемент не формируется. Может остаться в xml-файле с данными о ЮЛ в случае, если с момента вступления в действие новых форматов выгрузки в сведениях о ЮЛ ничего не менялось, файл со сведениями о ЮЛ не переформировывался, и в этом файле имелись указанные сведения |
| ГРН и дата внесения в ЕГРЮЛ записи, содержащей указанные сведения | ГРНДата | С | | О | Типовой элемент <ГРНДатаТип>. Состав элемента представлен в таблице 4.96 |
| ГРН и дата внесения в ЕГРЮЛ записи об исправлении технической ошибки в указанных сведениях | ГРНДатаИспр | С | | Н | Типовой элемент <ГРНДатаТип>. Состав элемента представлен в таблице 4.96. Элемент отсутствует, если в указанных сведениях не исправлялись технические ошибки |
Таблица 4.125
Сведения о регистрирующем органе (СвРегОргТип)
| Наименование элемента | Сокращенное наименование (код) элемента | Признак типа элемента | Формат элемента | Признак обязательности элемента | Дополнительная информация |
| Код органа по справочнику СОУН | КодНО | А | T(=4) | ОК | Типовой элемент <СОНОТип> |
| Наименование регистрирующего (налогового) органа | НаимНО | А | T(10-250) | ОК | |
Таблица 4.126
Сведения о рождении физического лица, содержащиеся в ЕГРЮЛ (СвРождЕГРЮЛТип)
| Наименование элемента | Сокращенное наименование (код) элемента | Признак типа элемента | Формат элемента | Признак обязательности элемента | Дополнительная информация |
| Дата рождения | ДатаРожд | А | | О | Типовой элемент <xs:date> |
| Место рождения | МестоРожд | А | T(1-255) | Н | Формируется при наличии сведений в ЕГРЮЛ |
| Признак полноты представляемой даты рождения физического лица | ПрДатаРожд | А | T(=1) | НК | Принимает значение |
| 1 | - | только год (сведения о месяце и дне в указанном месяце отсутствуют) | |
| 2 | - | только месяц и год (сведения о дне в указанном месяце отсутствуют) | |
| 3 | - | полная дата. |
| Отсутствие указанного элемента означает полную дату рождения (соответствует значению элемента <ПрДатаРожд>=3) |
| ГРН и дата внесения в ЕГРЮЛ записи, содержащей указанные сведения | ГРНДата | С | | О | Типовой элемент <ГРНДатаТип>. Состав элемента представлен в таблице 4.96 |
| ГРН и дата внесения в ЕГРЮЛ записи об исправлении технической ошибки в указанных сведениях | ГРНДатаИспр | С | | Н | Типовой элемент <ГРНДатаТип>. Состав элемента представлен в таблице 4.96. Элемент отсутствует, если в указанных сведениях не исправлялись технические ошибки |
Таблица 4.127
Сведения о записи акта гражданского состояния о рождении (СвЗапРождТип)
| Наименование элемента | Сокращенное наименование (код) элемента | Признак типа элемента | Формат элемента | Признак обязательности элемента | Дополнительная информация |
| Номер записи акта гражданского состояния о рождении | НомЗапРожд | А | T(1-21) | О | |
| ГРН и дата внесения в ЕГРЮЛ записи, содержащей указанные сведения | ГРНДата | С | | О | Типовой элемент <ГРНДатаТип>. Состав элемента представлен в таблице 4.96 |
| ГРН и дата внесения в ЕГРЮЛ записи об исправлении технической ошибки в указанных сведениях | ГРНДатаИспр | С | | Н | Типовой элемент <ГРНДатаТип>. Состав элемента представлен в таблице 4.96. Элемент отсутствует, если в указанных сведениях не исправлялись технические ошибки |
Таблица 4.128
Сведения об управлении залогом доли участника (СвУправЗалТип)
| Наименование элемента | Сокращенное наименование (код) элемента | Признак типа элемента | Формат элемента | Признак обязательности элемента | Дополнительная информация |
| ГРН и дата внесения в ЕГРЮЛ сведений об управлении залогом доли участника | ГРНДатаПерв | С | | Н | Типовой элемент <ГРНДатаТип>. Состав элемента представлен в таблице 4.96 |
| Сведения о нотариальном удостоверении договора залога, в отношении которого введено управление | СвНотУдДогЗал | С | | О | Типовой элемент <СвНотУдДогЗалТип>. Состав элемента представлен в таблице 4.114 |
| Сведения о договоре управления залогом | СвДогУправЗал | С | | О | Типовой элемент <СвНотУдДогЗалТип>. Состав элемента представлен в таблице 4.114 |
| Сведения об управляющем залогом - индивидуальном предпринимателе | | СвУпрЗалФЛ | С | | О | Состав элемента представлен в таблице 4.129 |
| Сведения об управляющем залогом - российском или иностранном юридическом лице | СвУпрЗалЮЛ | С | | О | Состав элемента представлен в таблице 4.130 |
Таблица 4.129
Сведения об управляющем залогом - индивидуальном предпринимателе (СвУпрЗалФЛ)
| Наименование элемента | Сокращенное наименование (код) элемента | Признак типа элемента | Формат элемента | Признак обязательности элемента | Дополнительная информация |
| ОГРНИП индивидуального предпринимателя | ОГРНИП | А | T(=15) | О | Типовой элемент <ОГРНИПТип> |
| Сведения о фамилии, имени, отчестве и ИНН индивидуального предпринимателя | СвФЛ | С | | О | Типовой элемент <СвФЛЕГРЮЛТип>. Состав элемента представлен в таблице 4.132 |
Таблица 4.130
Сведения об управляющем залогом - российском или иностранном юридическом лице (СвУпрЗалЮЛ)
| Наименование элемента | Сокращенное наименование (код) элемента | Признак типа элемента | Формат элемента | Признак обязательности элемента | Дополнительная информация |
| Сведения о наименовании, ОГРН и ИНН юридического лица - управляющего залогом | НаимИННЮЛ | С | | О | Типовой элемент <СвЮЛЕГРЮЛТип>. Состав элемента представлен в таблице 4.134 |
| Сведения о наименовании иностранного юридического лица - управляющего залогом в латинской транскрипции | СвНаимЮЛПолнИн | С | | Н | Типовой элемент <СвНаимПолнТип>. Состав элемента представлен в таблице 4.110. Формируется при наличии указанных сведений в ЕГРЮЛ в отношении иностранного ЮЛ |
| Сведения о регистрации иностранного юридического лица - управляющего залогом в стране происхождения | СвРегИн | С | | Н | Типовой элемент <СвРегИнЮЛЕГРЮЛТип>. Состав элемента представлен в таблице 4.124. Формируется при наличии указанных сведений в ЕГРЮЛ в отношении иностранного ЮЛ |
Таблица 4.131
Сведения об учете в налоговом органе по месту нахождения филиала/представительства (СвУчетНОПодраздТип)
| Наименование элемента | Сокращенное наименование (код) элемента | Признак типа элемента | Формат элемента | Признак обязательности элемента | Дополнительная информация |
| КПП филиала/представительства | КПП | А | T(=9) | О | Типовой элемент <КППТип> |
| Дата постановки на учет в налоговом органе | ДатаПостУч | А | | О | Типовой элемент <xs:date>. Дата постановки на учет в налоговом органе по месту нахождения филиала (представительства) |
| Сведения о налоговом органе по месту нахождения филиала/представительства | СвНО | С | | О | Типовой элемент <СвНОТип>. Состав элемента представлен в таблице 4.113 |
| ГРН и дата внесения в ЕГРЮЛ записи, содержащей указанные сведения | ГРНДата | С | | О | Типовой элемент <ГРНДатаТип>. Состав элемента представлен в таблице 4.96 |
| ГРН и дата внесения в ЕГРЮЛ записи об исправлении технической ошибки в указанных сведениях | ГРНДатаИспр | С | | Н | Типовой элемент <ГРНДатаТип>. Состав элемента представлен в таблице 4.96. Элемент отсутствует, если в указанных сведениях не исправлялись технические ошибки |
Таблица 4.132
Сведения о фамилии, имени, отчестве и ИНН физического лица, содержащиеся в ЕГРЮЛ (СвФЛЕГРЮЛТип)
| Наименование элемента | Сокращенное наименование (код) элемента | Признак типа элемента | Формат элемента | Признак обязательности элемента | Дополнительная информация |
| Фамилия | Фамилия | А | T(1-60) | Н | Элемент является обязательным при отсутствии имени ФЛ |
| Имя | Имя | А | T(1-60) | Н | Элемент является обязательным при отсутствии фамилии ФЛ |
| Отчество | Отчество | А | T(1-60) | Н | |
| ИНН физического лица | ИННФЛ | А | T(=12) | Н | Типовой элемент <ИННФЛТип> |
| ГРН и дата внесения в ЕГРЮЛ записи, содержащей указанные сведения | ГРНДата | С | | О | Типовой элемент <ГРНДатаТип>. Состав элемента представлен в таблице 4.96 |
| ГРН и дата внесения в ЕГРЮЛ записи об исправлении технической ошибки в указанных сведениях | ГРНДатаИспр | С | | Н | Типовой элемент <ГРНДатаТип>. Состав элемента представлен в таблице 4.96. Элемент отсутствует, если в указанных сведениях не исправлялись технические ошибки |
Таблица 4.133
Сведения о фамилии, имени, отчестве физического лица по данным ЗАГС (СвФИОЗАГСТип)
| Наименование элемента | Сокращенное наименование (код) элемента | Признак типа элемента | Формат элемента | Признак обязательности элемента | Дополнительная информация |
| Фамилия | Фамилия | А | T(1-60) | Н | Элемент является обязательным при отсутствии имени ФЛ |
| Имя | Имя | А | T(1-60) | Н | Элемент является обязательным при отсутствии фамилии ФЛ |
| Отчество | Отчество | А | T(1-60) | Н | |
| ГРН и дата внесения в ЕГРЮЛ записи, содержащей указанные сведения | ГРНДата | С | | О | Типовой элемент <ГРНДатаТип>. Состав элемента представлен в таблице 4.96 |
| ГРН и дата внесения в ЕГРЮЛ записи об исправлении технической ошибки в указанных сведениях | ГРНДатаИспр | С | | Н | Типовой элемент <ГРНДатаТип>. Состав элемента представлен в таблице 4.96. Элемент отсутствует, если в указанных сведениях не исправлялись технические ошибки |
Таблица 4.134
Сведения о наименовании, ОГРН и ИНН юридического лица - учредителя (участника), управляющей организации, залогодержателя, управляющего долей участника, содержащиеся в ЕГРЮЛ (СвЮЛЕГРЮЛТип)
| Наименование элемента | Сокращенное наименование (код) элемента | Признак типа элемента | Формат элемента | Признак обязательности элемента | Дополнительная информация |
| Основной государственный регистрационный номер юридического лица | ОГРН | А | T(=13) | Н | Типовой элемент <ОГРНТип> |
| ИНН юридического лица | ИНН | А | T(=10) | Н | Типовой элемент <ИННЮЛТип> |
| Полное наименование юридического лица | НаимЮЛПолн | А | T(1-1000) | О | |
| ГРН и дата внесения в ЕГРЮЛ записи, содержащей указанные сведения | ГРНДата | С | | О | Типовой элемент <ГРНДатаТип>. Состав элемента представлен в таблице 4.96 |
| ГРН и дата внесения в ЕГРЮЛ записи об исправлении технической ошибки в указанных сведениях | ГРНДатаИспр | С | | Н | Типовой элемент <ГРНДатаТип>. Состав элемента представлен в таблице 4.96. Элемент отсутствует, если в указанных сведениях не исправлялись технические ошибки |
Таблица 4.135
Сведения об аккредитованном филиале/представительстве иностранного юридического лица, через который/которое ранее осуществлялась деятельность (СвАкрФилПредТип)
| Наименование элемента | Сокращенное наименование (код) элемента | Признак типа элемента | Формат элемента | Признак обязательности элемента | Дополнительная информация |
| ИНН аккредитованного филиала/представительства иностранного юридического лица | ИНН | А | T(=10) | О | Типовой элемент <ИННЮЛТип> |
| КПП аккредитованного филиала/представительства иностранного юридического лица | КПП | А | T(=9) | О | Типовой элемент <КППТип> |
| Номер записи в РАФП (НЗА) об аккредитации филиала/представительства иностранного юридического лица | НомерРАФП | А | T(=11) | О | |
| Дата аккредитации филиала/представительства иностранного юридического лица | ДатаАкрРАФП | А | | О | Типовой элемент <xs:date> |
| Полное наименование аккредитованного филиала/представительства иностранного юридического лица | НаимПредЮЛ | А | T(1-1000) | О | Формируется по данным из РАФП |
| Полное наименование иностранного юридического лица в русской транскрипции | НаимЮЛПолн | А | T(1-1000) | О | |
| Код страны происхождения | ОКСМ | А | T(=3) | ОК | Типовой элемент <ОКСМТип>. Принимает значение в соответствии с Общероссийским классификатором стран мира (ОКСМ). Формируется по данным из РАФП |
| Наименование страны происхождения | НаимСтран | А | T(1-250) | О | |
| Регистрационный номер в стране происхождения | РегНомер | А | T(1-70) | Н | Формируется по данным из РАФП |
| Код налогоплательщика в стране происхождения или аналог | КодИОСтрРег | А | T(1-50) | Н | Формируется по данным из РАФП |
| ГРН и дата внесения в ЕГРЮЛ записи, содержащей указанные сведения | ГРНДата | С | | О | Типовой элемент <ГРНДатаТип>. Состав элемента представлен в таблице 4.96 |
| ГРН и дата внесения в ЕГРЮЛ записи об исправлении технической ошибки в указанных сведениях | ГРНДатаИспр | С | | Н | Типовой элемент <ГРНДатаТип>. Состав элемента представлен в таблице 4.96. Элемент отсутствует, если в указанных сведениях не исправлялись технические ошибки |
Таблица 4.136
Сведения о документе, удостоверяющем личность, содержащиеся в ЕГРЮЛ (УдЛичнЕГРЮЛТип)
| Наименование элемента | Сокращенное наименование (код) элемента | Признак типа элемента | Формат элемента | Признак обязательности элемента | Дополнительная информация |
| Код вида документа по справочнику СПДУЛ | КодВидДок | А | T(=2) | ОК | Типовой элемент <СПДУЛТип>. Принимает значение в соответствии со справочником "Сведения о видах документов, удостоверяющих личность физического лица" |
| Наименование вида документа | НаимДок | А | T(1-150) | О | |
| Серия и номер документа | СерНомДок | А | T(1-50) | О | |
| Дата выдачи | ДатаДок | А | | Н | Типовой элемент <xs:date> |
| Кем выдан | ВыдДок | А | T(1-1000) | Н | |
| Код подразделения | КодВыдДок | А | T(=7) | Н | |
| ГРН и дата внесения в ЕГРЮЛ записи, содержащей указанные сведения | ГРНДата | С | | О | Типовой элемент <ГРНДатаТип>. Состав элемента представлен в таблице 4.96 |
| ГРН и дата внесения в ЕГРЮЛ записи об исправлении технической ошибки в указанных сведениях | ГРНДатаИспр | С | | Н | Типовой элемент <ГРНДатаТип>. Состав элемента представлен в таблице 4.96. Элемент отсутствует, если в указанных сведениях не исправлялись технические ошибки |
Таблица 4.137
Сведения об адресообразующем элементе улица (УлицаТип)
| Наименование элемента | Сокращенное наименование (код) элемента | Признак типа элемента | Формат элемента | Признак обязательности элемента | Дополнительная информация |
| Тип адресного объекта улица (улица, проспект, переулок и т.п.) | ТипУлица | А | T(1-100) | Н | Принимает значение сокращенного наименования типа адресного объекта в соответствии с Классификатором адресов России (КЛАДР) |
| Наименование (элемент улица) | НаимУлица | А | T(1-255) | О | |
Таблица 4.138
Фамилия, имя, отчество (ФИОТип)
| Наименование элемента | Сокращенное наименование (код) элемента | Признак типа элемента | Формат элемента | Признак обязательности элемента | Дополнительная информация |
| Фамилия | Фамилия | А | T(1-60) | Н | Элемент является обязательным при отсутствии элемента <Имя> |
| Имя | Имя | А | T(1-60) | Н | Элемент является обязательным при отсутствии элемента <Фамилия> |
| Отчество | Отчество | А | T(1-60) | Н | |
Приложение N 2
УТВЕРЖДЕНЫ
приказом ФНС России
от "__" _______ 2023 г. N ___
ТРЕБОВАНИЯ К СОСТАВУ И СТРУКТУРЕ ФАЙЛА, СОДЕРЖАЩЕГО СВЕДЕНИЯ ИЗ ЕДИНОГО ГОСУДАРСТВЕННОГО РЕЕСТРА ИНДИВИДУАЛЬНЫХ ПРЕДПРИНИМАТЕЛЕЙ
I. ОБЩИЕ ПОЛОЖЕНИЯ
1. Настоящий формат описывает требования к XML-файлам (далее - файл обмена) предоставления налоговыми органами регионального и федерального уровня сведений из Единого государственного реестра индивидуальных предпринимателей органам государственной власти, иным государственным органам, органам государственных внебюджетных фондов, органам местного самоуправления, Банку России, юридическим и физическим лицам в электронной форме.
2. Номер версии настоящего формата 4.06, часть CCCXI.
II. ОПИСАНИЕ ФАЙЛА ОБМЕНА
3. Имя файла обмена должно иметь следующий вид:
R_T_P_O_GGGGMMDD_N, где:
R_T - префикс, принимающий значение:
VO_RIGFO - для файла обмена, содержащего информацию с открытыми сведениями (отсутствуют сведения о рождении, о документах, удостоверяющих личность, и документах, подтверждающих право физического лица временно или постоянно проживать на территории Российской Федерации, об адресах физических лиц);
VO_RIGFZ - для файла обмена, содержащего информацию с закрытыми сведениями (присутствуют все сведения, содержащиеся в Едином государственном реестре индивидуальных предпринимателей);
VO_RIGFD - для файла обмена, содержащего информацию со сведениями о сведениях о рождении и об адресе физического лица, но в котором отсутствуют сведения о документах, удостоверяющих личность, и документах, подтверждающих право физического лица временно или постоянно проживать на территории Российской Федерации;
P - идентификатор получателя информации (принимает значение 0000, т.к. файл обмена подлежит рассылке по нескольким адресатам (массовой рассылке);
O - идентификатор отправителя информации, для налоговых органов представляется в виде четырехразрядного кода налогового органа;
GGGG - год формирования передаваемого файла, MM - месяц, DD - день;
N - идентификационный номер файла (длина - от 1 до 36 знаков. Идентификационный номер файла должен обеспечивать уникальность файла).
Расширение имени файла - xml. Расширение имени файла может указываться как строчными, так и прописными буквами.
Параметры первой строки файла обмена
Первая строка XML-файла должна иметь следующий вид:
<?xml version="1.0" encoding = "windows-1251"?>
Имя файла, содержащего XML-схему файла обмена, должно иметь следующий вид:
VO_RIGF_2_311_27_04_06_xx, где xx - номер версии схемы.
Расширение имени файла - xsd.
XML-схема файла обмена приводится отдельным файлом.
4. Логическая модель файла обмена представлена в виде диаграммы структуры файла обмена на рисунке 1 настоящего формата. Элементами логической модели файла обмена являются элементы и атрибуты XML-файла. Перечень структурных элементов логической модели файла обмена и сведения о них приведены в таблицах 4.1 - 4.54 настоящего формата.
Для каждого структурного элемента логической модели файла обмена приводятся следующие сведения:
наименование элемента. Приводится полное наименование элемента. В строке таблицы могут быть описаны несколько элементов, наименования которых разделены символом "|". Такая форма записи применяется при наличии в файле обмена только одного элемента из описанных в этой строке;
сокращенное наименование (код) элемента. Приводится сокращенное наименование элемента. Синтаксис сокращенного наименования должен удовлетворять спецификации XML;
признак типа элемента. Может принимать следующие значения: "С" - сложный элемент логической модели (содержит вложенные элементы), "П" - простой элемент логической модели, реализованный в виде элемента XML-файла, "А" - простой элемент логической модели, реализованный в виде атрибута элемента XML-файла. Простой элемент логической модели не содержит вложенные элементы;
формат элемента. Формат элемента представляется следующими условными обозначениями: T - символьная строка; N - числовое значение (целое или дробное).
Формат символьной строки указывается в виде T(n-k) или T(=k), где: n - минимальное количество знаков, k - максимальное количество знаков, символ "-" - разделитель, символ "=" означает фиксированное количество знаков в строке. В случае, если минимальное количество знаков равно 0, формат имеет вид T(0-k). В случае, если максимальное количество знаков не ограничено, формат имеет вид T(n-).
Формат числового значения указывается в виде N(m.k), где: m - максимальное количество знаков в числе, включая целую и дробную часть числа без разделяющей десятичной точки и знака (для отрицательного числа), k - максимальное число знаков дробной части числа. Если число знаков дробной части числа равно 0 (то есть число целое), то формат числового значения имеет вид N(m).
Для простых элементов, являющихся базовыми в XML, таких, как элемент с типом "date", поле "Формат элемента" не заполняется. Для таких элементов в поле "Дополнительная информация" указывается тип базового элемента;
признак обязательности элемента определяет обязательность наличия элемента (совокупности наименования элемента и его значения) в файле обмена. Признак обязательности элемента может принимать следующие значения: "О" - наличие элемента в файле обмена обязательно; "Н" - наличие элемента в файле обмена необязательно, то есть элемент может отсутствовать. Если элемент принимает ограниченный перечень значений (по классификатору, кодовому словарю), то признак обязательности элемента дополняется символом "К". В случае, если количество реализаций элемента может быть более одной, то признак обязательности элемента дополняется символом "М".
К вышеперечисленным признакам обязательности элемента может добавляться значение "У" в случае описания в XML-схеме условий, предъявляемых к элементу в файле обмена, описанных в графе "Дополнительная информация";
дополнительная информация содержит, при необходимости, требования к элементу файла обмена, не указанные ранее. Для сложных элементов указывается ссылка на таблицу, в которой описывается состав данного элемента. Для элементов, принимающих ограниченный перечень значений из классификатора (кодового словаря), указывается соответствующее наименование классификатора (кодового словаря) или приводится перечень возможных значений. Для классификатора (кодового словаря) может указываться ссылка на его местонахождение. Для элементов, использующих пользовательский тип данных, указывается наименование типового элемента.

Рисунок 1. Диаграмма структуры файла обмена
Таблица 4.1
Сведения, содержащиеся в Едином государственном реестре индивидуальных предпринимателей (Файл)
| Наименование элемента | Сокращенное наименование (код) элемента | Признак типа элемента | Формат элемента | Признак обязательности элемента | Дополнительная информация |
| Идентификатор файла | ИдФайл | А | T(1-255) | О | |
| Версия формата | ВерсФорм | А | T(1-5) | О | Принимает значение: 4.06 |
| Тип информации | ТипИнф | А | T(1-50) | О | Принимает значение: ЕГРИП_ОТКР_СВЕД - указывается при |
| | формировании файлов с префиксом VO_RIGFO (отсутствуют сведения о рождении, о документах, удостоверяющих личность, и документах, подтверждающих право физического лица временно или постоянно проживать на территории РФ, и адресах (месте жительства) физических лиц) | |
| ЕГРИП_ЗАКР_СВЕД - указывается при |
| | формировании файлов с префиксом VO_RIGFZ (присутствуют все сведения, содержащиеся в ЕГРИП) | |
| ЕГРИП_ОГР_СВЕД - указывается при |
| | формировании файлов с префиксом VO_RIGFD (отсутствуют сведения о документах, удостоверяющих личность, и документах, подтверждающих право физического лица временно или постоянно проживать на территории РФ) |
| Версия передающей программы | ВерсПрог | А | T(1-40) | Н | |
| Количество документов | КолДок | А | N(5) | О | Количество документов (записей), содержащихся в передаваемом пакете. Указывает количество повторений элемента <Документ>. Принимает значение от 1 и более |
| Сведения об отправителе | ИдОтпр | С | | Н | Состав элемента представлен в таблице 4.2 |
| Состав и структура документа | Документ | С | | НМ | Состав элемента представлен в таблице 4.3 |
Таблица 4.2
Сведения об отправителе (ИдОтпр)
| Наименование элемента | Сокращенное наименование (код) элемента | Признак типа элемента | Формат элемента | Признак обязательности элемента | Дополнительная информация |
| Должность ответственного лица | ДолжОтв | А | T(1-100) | Н | |
| Номер контактного телефона | Тлф | А | T(1-20) | Н | |
| E-mail | E-mail | А | T(1-45) | Н | |
| Фамилия, имя, отчество ответственного лица | ФИООтв | С | | О | Типовой элемент <ФИО1Тип>. Состав элемента представлен в таблице 4.54 |
Таблица 4.3
Состав и структура документа (Документ)
| Наименование элемента | Сокращенное наименование (код) элемента | Признак типа элемента | Формат элемента | Признак обязательности элемента | Дополнительная информация |
| Идентификатор документа | ИдДок | А | T(=36) | О | Для присвоения номера используется глобально уникальный идентификатор (GUID) |
| Сведения об индивидуальном предпринимателе/крестьянском (фермерском) хозяйстве | СвИП | С | | О | Состав элемента представлен в таблице 4.4 |
Таблица 4.4
Сведения об индивидуальном предпринимателе/крестьянском (фермерском) хозяйстве (СвИП)
| Наименование элемента | Сокращенное наименование (код) элемента | Признак типа элемента | Формат элемента | Признак обязательности элемента | Дополнительная информация |
| Дата формирования сведений из ЕГРИП в отношении индивидуального предпринимателя | ДатаВып | А | | Н | Типовой элемент <xs:date> |
| Основной государственный регистрационный номер индивидуального предпринимателя | ОГРНИП | А | T(=15) | О | Типовой элемент <ОГРНИПТип> |
| Дата присвоения ОГРНИП | ДатаОГРНИП | А | | О | Типовой элемент <xs:date> |
| ИНН физического лица | ИННФЛ | А | T(=12) | Н | Типовой элемент <ИННФЛТип> |
| Код вида предпринимательства: индивидуальный предприниматель/крестьянское (фермерское) хозяйство | КодВидИП | А | T(=1) | ОК | Принимает значение: 1 - индивидуальный предприниматель | 2 - крестьянское фермерское хозяйство |
| Наименование вида предпринимательства: индивидуальный предприниматель/крестьянское (фермерское) хозяйство | НаимВидИП | А | T(10-50) | О | |
| Фамилия, имя, отчество и пол индивидуального предпринимателя или главы КФХ | СвФЛ | С | | О | Состав элемента представлен в таблице 4.5 |
| Сведения о фамилии, имени, отчестве индивидуального предпринимателя или главы КФХ по данным ЗАГС | СвФИОЗАГС | С | | Н | Типовой элемент <СвФИОЗАГСТип>. Состав элемента представлен в таблице 4.52. Элемент не формируется при отсутствии указанных сведений |
| Сведения о рождении | СвРожд | С | | Н | Состав элемента представлен в таблице 4.6. При наличии указанных сведений элемент не формируется при формировании файлов с открытыми сведениями (Элемент <ТипИнф> из таблицы 4.1 принимает значение "ЕГРИП_ОТКР_СВЕД") |
| Сведения о гражданстве | СвГражд | С | | О | Состав элемента представлен в таблице 4.7 |
| Сведения о документе, удостоверяющем личность физического лица | СвУдЛичнФЛ | С | | Н | Состав элемента представлен в таблице 4.8. Ограниченный доступ. Выгружаются только органам, которым по действующему законодательству предоставляются указанные сведения (Элемент <ТипИнф> из таблицы 4.1 принимает значение "ЕГРИП_ЗАКР_СВЕД") |
| Сведения о документе, подтверждающем право иностранного гражданина или лица без гражданства временно или постоянно проживать на территории Российской Федерации | СвПравЖитРФ | С | | Н | Состав элемента представлен в таблице 4.9. Ограниченный доступ. Выгружаются только органам, которым по действующему законодательству предоставляются указанные сведения (Элемент <ТипИнф> из таблицы 4.1 принимает значение "ЕГРИП_ЗАКР_СВЕД") |
| Сведения об адресе (месте жительства) индивидуального предпринимателя или главы КФХ | СвАдрМЖ | С | | Н | Состав элемента представлен в таблице 4.10 При наличии указанных сведений элемент не формируется при формировании файлов с открытыми сведениями (Элемент <ТипИнф> из таблицы 4.1 принимает значение "ЕГРИП_ОТКР_СВЕД") |
| Сведения об адресе электронной почты индивидуального предпринимателя или крестьянского (фермерского) хозяйства | СвАдрЭлПочты | С | | Н | Состав элемента представлен в таблице 4.11 |
| Сведения о регистрации индивидуального предпринимателя или крестьянского (фермерского) хозяйства | СвРегИП | С | | О | Состав элемента представлен в таблице 4.12 |
| Сведения о том, что в ЕГРИП внесены данные о том, что индивидуальный предприниматель является главой КФХ | СвГлКФХ | С | | Н | Состав элемента представлен в таблице 4.14. Сведения формируются при наличии в ЕГРИП в отношении индивидуального предпринимателя (элемент <КодВидИП> из таблицы 4.4 принимает значение "1") сведений о том, что он является главой КФХ, внесенных на основании заявления по форме Р21001 или Р24001 с учетом их изменений |
| Сведения о регистрирующем органе по месту жительства индивидуального предпринимателя или главы КФХ | СвРегОрг | С | | О | Состав элемента представлен в таблице 4.15 |
| Сведения о состоянии (статусе) индивидуального предпринимателя, КФХ | СвСтатус | С | | Н | Состав элемента представлен в таблице 4.16. Элемент формируется, если в отношении индивидуального предпринимателя (ИП)/главы крестьянского (фермерского) хозяйства (КФХ) код состояния (статуса) по справочнику СИПСТ принимает значение больше 001 и меньше 900. Сведения с кодами по СИПСТ больше 200 в выписках не выводятся |
| Сведения о прекращении деятельности в качестве индивидуального предпринимателя или о прекращении КФХ | СвПрекращ | С | | Н | Состав элемента представлен в таблице 4.19 |
| Сведения об учете в налоговом органе | СвУчетНО | С | | Н | Состав элемента представлен в таблице 4.22 |
| Сведения о регистрации в качестве страхователя по обязательному пенсионному страхованию (ОПС) | СвРегПФ | С | | Н | Состав элемента представлен в таблице 4.24. Формируется при наличии указанных сведений в ЕГРИП |
| Сведения о регистрации в качестве страхователя по обязательному социальному страхованию (ОСС) | СвРегФСС | С | | Н | Состав элемента представлен в таблице 4.26. Формируется при наличии указанных сведений в ЕГРИП |
| Сведения о видах экономической деятельности по Общероссийскому классификатору видов экономической деятельности | СвОКВЭД | С | | Н | Типовой элемент <СвОКВЭДЕГРИПТип>. Состав элемента представлен в таблице 4.47 |
| Сведения о лицензиях, выданных индивидуальному предпринимателю | СвЛицензия | С | | НМ | Состав элемента представлен в таблице 4.28. Передаются сведения только о действующих лицензиях или лицензиях, действие которых приостановлено. При передаче сведений об ИП (КФХ), прекратившем деятельность, сведения о лицензиях не передаются |
| Сведения о записях, внесенных в ЕГРИП | СвЗапЕГРИП | С | | ОМ | Состав элемента представлен в таблице 4.30 |
Таблица 4.5
Фамилия, имя, отчество и пол индивидуального предпринимателя или главы КФХ (СвФЛ)
| Наименование элемента | Сокращенное наименование (код) элемента | Признак типа элемента | Формат элемента | Признак обязательности элемента | Дополнительная информация |
| Пол | Пол | А | T(=1) | ОК | Принимает значение: 1 - мужской | 2 - женский |
| Фамилия, имя, отчество физического лица на русском языке | ФИОРус | С | | О | Типовой элемент <ФИО1Тип>. Состав элемента представлен в таблице 4.54 |
| Фамилия, имя, отчество физического лица с использованием букв латинского алфавита | ФИОЛат | С | | Н | Типовой элемент <ФИО1Тип>. Состав элемента представлен в таблице 4.54 |
| ГРН и дата внесения в ЕГРИП записи, содержащей указанные сведения | ГРНИПДата | С | | О | Типовой элемент <ГРНИПДатаТип>. Состав элемента представлен в таблице 4.42 |
| ГРН и дата внесения в ЕГРИП записи об исправлении технической ошибки в указанных сведениях | ГРНИПДатаИспр | С | | Н | Типовой элемент <ГРНИПДатаТип>. Состав элемента представлен в таблице 4.42. Элемент отсутствует, если в указанных сведениях не исправлялись технические ошибки |
Таблица 4.6
Сведения о рождении (СвРожд)
| Наименование элемента | Сокращенное наименование (код) элемента | Признак типа элемента | Формат элемента | Признак обязательности элемента | Дополнительная информация |
| Дата рождения | ДатаРожд | А | | О | Типовой элемент <xs:date> |
| Место рождения | МестоРожд | А | T(1-255) | Н | Элемент формируется при наличии сведений в ЕГРИП |
| Признак полноты представляемой даты рождения физического лица | ПрДатаРожд | А | T(=1) | НК | Принимает значение: |
| 1 | - | только год (сведения о месяце и дне в указанном месяце отсутствуют) | |
| 2 | - | только месяц и год (сведения о дне в указанном месяце отсутствуют) | |
| 3 | - | полная дата. |
| Отсутствие указанного реквизита означает полную дату рождения (соответствует значению <ПрДатаРожд>=3) |
| ГРН и дата внесения в ЕГРИП записи, содержащей указанные сведения | ГРНИПДата | С | | О | Типовой элемент <ГРНИПДатаТип>. Состав элемента представлен в таблице 4.42 |
| ГРН и дата внесения в ЕГРИП записи об исправлении технической ошибки в указанных сведениях | ГРНИПДатаИспр | С | | Н | Типовой элемент <ГРНИПДатаТип>. Состав элемента представлен в таблице 4.42. Элемент отсутствует, если в указанных сведениях не исправлялись технические ошибки |
Таблица 4.7
Сведения о гражданстве (СвГражд)
| Наименование элемента | Сокращенное наименование (код) элемента | Признак типа элемента | Формат элемента | Признак обязательности элемента | Дополнительная информация |
| Вид гражданства | ВидГражд | А | T(=1) | ОК | Принимает значение: 1 - для гражданина Российской Федерации | 2 - для иностранного гражданина | 3 - для лица без гражданства |
| Код страны, гражданином которой является физическое лицо | ОКСМ | А | T(=3) | НК | Типовой элемент <ОКСМТип>. Принимает значение в соответствии с Общероссийским классификатором стран мира (ОКСМ). Элемент формируется только в отношении иностранного гражданина (при <КодГражд>=2) |
| Наименование страны по справочнику ОКСМ, гражданином которой является физическое лицо | НаимСтран | А | T(1-250) | НК | |
| ГРН и дата внесения в ЕГРИП записи, содержащей указанные сведения | ГРНИПДата | С | | О | Типовой элемент <ГРНИПДатаТип>. Состав элемента представлен в таблице 4.42 |
| ГРН и дата внесения в ЕГРИП записи об исправлении технической ошибки в указанных сведениях | ГРНИПДатаИспр | С | | Н | Типовой элемент <ГРНИПДатаТип>. Состав элемента представлен в таблице 4.42. Элемент отсутствует, если в указанных сведениях не исправлялись технические ошибки |
Таблица 4.8
Сведения о документе, удостоверяющем личность физического лица (СвУдЛичнФЛ)
| Наименование элемента | Сокращенное наименование (код) элемента | Признак типа элемента | Формат элемента | Признак обязательности элемента | Дополнительная информация |
| Данные документа, удостоверяющего личность | УдЛичнФЛ | С | | О | Типовой элемент <УдЛичнТипР>. Состав элемента представлен в таблице 4.51 |
| ГРН и дата внесения в ЕГРИП записи, содержащей указанные сведения | ГРНИПДата | С | | О | Типовой элемент <ГРНИПДатаТип>. Состав элемента представлен в таблице 4.42 |
| ГРН и дата внесения в ЕГРИП записи об исправлении технической ошибки в указанных сведениях | ГРНИПДатаИспр | С | | Н | Типовой элемент <ГРНИПДатаТип>. Состав элемента представлен в таблице 4.42. Элемент отсутствует, если в указанных сведениях не исправлялись технические ошибки |
Таблица 4.9
Сведения о документе, подтверждающем право иностранного гражданина или лица без гражданства временно или постоянно проживать на территории Российской Федерации (СвПравЖитРФ)
| Наименование элемента | Сокращенное наименование (код) элемента | Признак типа элемента | Формат элемента | Признак обязательности элемента | Дополнительная информация |
| Срок действия документа | СрокДействДок | А | | Н | Типовой элемент <xs:date>. Указывается дата, до которой действует документ, подтверждающий право на проживание на территории Российской Федерации иностранного гражданина или лица без гражданства Элемент отсутствует, если документ выдан без срока окончания действия |
| Вид и данные документа, подтверждающего право физического лица временно или постоянно проживать на территории Российской Федерации | ДокПравЖитРФ | С | | О | Типовой элемент <УдЛичнТипР>. Состав элемента представлен в таблице 4.51 |
| ГРН и дата внесения в ЕГРИП записи, содержащей указанные сведения | ГРНИПДата | С | | О | Типовой элемент <ГРНИПДатаТип>. Состав элемента представлен в таблице 4.42 |
| ГРН и дата внесения в ЕГРИП записи об исправлении технической ошибки в указанных сведениях | ГРНИПДатаИспр | С | | Н | Типовой элемент <ГРНИПДатаТип>. Состав элемента представлен в таблице 4.42. Элемент отсутствует, если в указанных сведениях не исправлялись технические ошибки |
Таблица 4.10
Сведения об адресе (месте жительства) индивидуального предпринимателя или главы КФХ (СвАдрМЖ)
| Наименование элемента | Сокращенное наименование (код) элемента | Признак типа элемента | Формат элемента | Признак обязательности элемента | Дополнительная информация |
| Вид адресного классификатора, используемого при формировании в выписках сведений об адресе | ВидАдрКлассиф | А | T(=1) | НК | Принимает значение: |
| 1 | - | адрес в выписке должен быть выведен по ГАР (ФИАС) на основании данных, содержащихся в элементе АдрМЖФИАС | |
| 2 | - | адрес в выписке должен быть выведен по КЛАДР на основании данных, содержащихся в элементе АдресРФ. |
| При отсутствии в выгрузке данного элемента адрес в выписке выводится в соответствии со следующими правилами: |
| - | если в выгрузке имеется только элемент АдресРФ, то адрес выводится по КЛАДР на основании данных, содержащихся в указанном элементе; |
| - | если в выгрузке имеется только элемент АдрМЖФИАС, то адрес выводится по ГАР (ФИАС) на основании данных, содержащихся в указанном элементе; |
| - | если в выгрузке имеется и элемент АдрМЖФИАС, и элемент АдресРФ, то адрес выводится по ГАР (ФИАС) на основании данных, содержащихся в элементе АдрМЖФИАС |
| Адрес (место жительства) индивидуального предпринимателя или главы КФХ (в структуре КЛАДР) | АдресРФ | С | | Н | Типовой элемент <АдрРФТипВып>. Состав элемента представлен в таблице 4.34. Элемент может формироваться только при наличии сведений о месте жительства в структуре КЛАДР |
| Адрес (место жительства) индивидуального предпринимателя или главы КФХ (в структуре ФИАС) | АдрМЖФИАС | С | | Н | Типовой элемент <АдрФИАСЕГРИПТип>. Состав элемента представлен в таблице 4.35. Элемент может формироваться только при наличии сведений о месте жительства физического лица в структуре ФИАС |
| ГРН и дата внесения в ЕГРИП записи, содержащей указанные сведения | ГРНИПДата | С | | О | Типовой элемент <ГРНИПДатаТип>. Состав элемента представлен в таблице 4.42 |
| ГРН и дата внесения в ЕГРИП записи об исправлении технической ошибки в указанных сведениях | ГРНИПДатаИспр | С | | Н | Типовой элемент <ГРНИПДатаТип>. Состав элемента представлен в таблице 4.42. Элемент отсутствует, если в указанных сведениях не исправлялись технические ошибки |
Таблица 4.11
Сведения об адресе электронной почты индивидуального предпринимателя или крестьянского (фермерского) хозяйства (СвАдрЭлПочты)
| Наименование элемента | Сокращенное наименование (код) элемента | Признак типа элемента | Формат элемента | Признак обязательности элемента | Дополнительная информация |
| Адрес электронной почты индивидуального предпринимателя или крестьянского (фермерского) хозяйства | E-mail | А | T(1-45) | О | |
| ГРН и дата внесения в ЕГРИП записи, содержащей указанные сведения | ГРНИПДата | С | | О | Типовой элемент <ГРНИПДатаТип>. Состав элемента представлен в таблице 4.42 |
| ГРН и дата внесения в ЕГРИП записи об исправлении технической ошибки в указанных сведениях | ГРНИПДатаИспр | С | | Н | Типовой элемент <ГРНИПДатаТип>. Состав элемента представлен в таблице 4.42. Элемент отсутствует, если в указанных сведениях не исправлялись технические ошибки |
Таблица 4.12
Сведения о регистрации индивидуального предпринимателя или крестьянского (фермерского) хозяйства (СвРегИП)
| Наименование элемента | Сокращенное наименование (код) элемента | Признак типа элемента | Формат элемента | Признак обязательности элемента | Дополнительная информация |
| Основной государственный регистрационный номер | ОГРНИП | А | T(=15) | О | Типовой элемент <ОГРНИПТип> |
| Дата присвоения ОГРНИП | ДатаОГРНИП | А | | О | Типовой элемент <xs:date>. Для ИП, зарегистрированных после 01.01.2004, является датой регистрации |
| Регистрационный номер, присвоенный до 1 января 2004 года | РегНом | А | T(1-255) | Н | Формируется только для ИП или глав КФХ, зарегистрированных до 01.01.2004 |
| Дата регистрации до 1 января 2004 года | ДатаРег | А | | Н | Типовой элемент <xs:date> |
| Наименование органа, зарегистрировавшего ИП или КФХ до 1 января 2004 года | НаимРО | А | T(3-255) | Н | |
| Сведения о крестьянском (фермерском) хозяйстве, созданном до 1 января 1995 года, содержащиеся в ЕГРЮЛ | СвКФХ | С | | Н | Состав элемента представлен в таблице 4.13. Сведения формируются только в отношении КФХ, сведения о котором внесены в ЕГРИП на основании заявления по форме Р27002 |
Таблица 4.13
Сведения о крестьянском (фермерском) хозяйстве, созданном до 1 января 1995 года, содержащиеся в ЕГРЮЛ (СвКФХ)
| Наименование элемента | Сокращенное наименование (код) элемента | Признак типа элемента | Формат элемента | Признак обязательности элемента | Дополнительная информация |
| ОГРН юридического лица | ОГРН | А | T(=13) | О | Типовой элемент <ОГРНТип> |
| ИНН юридического лица | ИНН | А | T(=10) | Н | Типовой элемент <ИННЮЛТип> |
| Полное наименование юридического лица | НаимЮЛПолн | А | T(1-1000) | О | |
| ГРН и дата внесения в ЕГРИП записи, содержащей указанные сведения | ГРНИПДата | С | | О | Типовой элемент <ГРНИПДатаТип>. Состав элемента представлен в таблице 4.42 |
| ГРН и дата внесения в ЕГРИП записи об исправлении технической ошибки в указанных сведениях | ГРНИПДатаИспр | С | | Н | Типовой элемент <ГРНИПДатаТип>. Состав элемента представлен в таблице 4.42. Элемент отсутствует, если в указанных сведениях не исправлялись технические ошибки |
Таблица 4.14
Сведения о том, что в ЕГРИП внесены данные о том, что индивидуальный предприниматель является главой КФХ (СвГлКФХ)
| Наименование элемента | Сокращенное наименование (код) элемента | Признак типа элемента | Формат элемента | Признак обязательности элемента | Дополнительная информация |
| Текст о том, что индивидуальный предприниматель является главой крестьянского (фермерского) хозяйства | ТекстГлКФХ | А | T(1-250) | О | Принимает значение: "Индивидуальный предприниматель является главой крестьянского (фермерского) хозяйства в соответствии со статьей 23 Гражданского кодекса Российской Федерации" |
| ГРН и дата внесения в ЕГРИП записи, содержащей указанные сведения | ГРНИПДата | С | | О | Типовой элемент <ГРНИПДатаТип>. Состав элемента представлен в таблице 4.42 |
| ГРН и дата внесения в ЕГРИП записи об исправлении технической ошибки в указанных сведениях | ГРНИПДатаИспр | С | | Н | Типовой элемент <ГРНИПДатаТип>. Состав элемента представлен в таблице 4.42. Элемент отсутствует, если в указанных сведениях не исправлялись технические ошибки |
Таблица 4.15
Сведения о регистрирующем органе по месту жительства индивидуального предпринимателя или главы КФХ (СвРегОрг)
| Наименование элемента | Сокращенное наименование (код) элемента | Признак типа элемента | Формат элемента | Признак обязательности элемента | Дополнительная информация |
| Код органа по справочнику СОУН | КодНО | А | T(=4) | О | Типовой элемент <СОНОТип> |
| Наименование регистрирующего (налогового) органа | НаимНО | А | T(10-250) | О | |
| Адрес регистрирующего органа | АдрРО | А | T(10-255) | Н | Адрес регистрирующего органа указывается по данным СПРО1 |
| ГРН и дата внесения в ЕГРИП записи, содержащей указанные сведения | ГРНИПДата | С | | О | Типовой элемент <ГРНИПДатаТип>. Состав элемента представлен в таблице 4.42 |
Таблица 4.16
Сведения о состоянии (статусе) индивидуального предпринимателя, КФХ (СвСтатус)
| Наименование элемента | Сокращенное наименование (код) элемента | Признак типа элемента | Формат элемента | Признак обязательности элемента | Дополнительная информация |
| Сведения о правоспособности (статусе) индивидуального предпринимателя, КФХ | СвСтатус | С | | О | Состав элемента представлен в таблице 4.17 |
| Сведения о решении о предстоящем исключении индивидуального предпринимателя из ЕГРИП и его публикации | СвРешИсклИП | С | | Н | Состав элемента представлен в таблице 4.18. Элемент формируется только в случае, если передается код статуса ИП по справочнику СИПСТ=110|111 |
| ГРН и дата внесения в ЕГРИП записи, содержащей указанные сведения | ГРНИПДата | С | | О | Типовой элемент <ГРНИПДатаТип>. Состав элемента представлен в таблице 4.42 |
Таблица 4.17
Сведения о правоспособности (статусе) индивидуального предпринимателя, КФХ (СвСтатус)
| Наименование элемента | Сокращенное наименование (код) элемента | Признак типа элемента | Формат элемента | Признак обязательности элемента | Дополнительная информация |
| Код статуса по справочнику СИПСТ | КодСтатус | А | T(=3) | ОК | Может принимать значения больше 001 и меньше 900. Сведения с кодами по СИПСТ больше 200 в выписках не выводятся |
| Наименование статуса по справочнику СИПСТ (состояние) | НаимСтатус | А | T(5-500) | ОК | |
Таблица 4.18
Сведения о решении о предстоящем исключении индивидуального предпринимателя из ЕГРИП и его публикации (СвРешИсклИП)
| Наименование элемента | Сокращенное наименование (код) элемента | Признак типа элемента | Формат элемента | Признак обязательности элемента | Дополнительная информация |
| Дата решения | ДатаРеш | А | | О | Типовой элемент <xs:date> |
| Номер решения | НомерРеш | А | T(1-255) | О | |
| Дата публикации решения | ДатаПубликации | А | | О | Типовой элемент <xs:date> |
| Номер журнала, в котором опубликовано решение | НомерЖурнала | А | T(1-50) | Н | |
Таблица 4.19
Сведения о прекращении деятельности в качестве индивидуального предпринимателя или о прекращении КФХ (СвПрекращ)
| Наименование элемента | Сокращенное наименование (код) элемента | Признак типа элемента | Формат элемента | Признак обязательности элемента | Дополнительная информация |
| Сведения о способе прекращения | СвСтатус | С | | О | Состав элемента представлен в таблице 4.20 |
| ГРН и дата внесения в ЕГРИП записи, содержащей указанные сведения | ГРНИПДата | С | | О | Типовой элемент <ГРНИПДатаТип>. Состав элемента представлен в таблице 4.42 |
| Сведения о юридическом лице, созданном на базе крестьянского (фермерского) хозяйства | СвНовЮЛ | С | | Н | Состав элемента представлен в таблице 4.21. Элемент может формироваться только в случае, если код способа прекращения деятельности = 401 (КФХ прекратило деятельность в связи с созданием на базе имущества КФХ производственного кооператива или хозяйственного товарищества) |
Таблица 4.20
Сведения о способе прекращения (СвСтатус)
| Наименование элемента | Сокращенное наименование (код) элемента | Признак типа элемента | Формат элемента | Признак обязательности элемента | Дополнительная информация |
| Код способа прекращения по справочнику СИППД | КодСтатус | А | T(=3) | ОК | Может принимать значение больше 200 |
| Наименование способа прекращения по справочнику СИППД | НаимСтатус | А | T(5-500) | ОК | |
| Дата прекращения | ДатаПрекращ | А | | О | Типовой элемент <xs:date>. В зависимости от кода способа прекращения деятельности (КодСтатус) указывается: |
| - | для кода 202 - дата смерти физического лица (а при ее отсутствии - дата внесения соответствующей записи); |
| - | для кодов 203, 204, 205, 302, 303 - дата решения суда (а при ее отсутствии - дата внесения соответствующей записи); |
| - | для кода 206 - дата аннулирования документа, подтверждающего право физического лица временно или постоянно проживать в Российской Федерации (а при ее отсутствии - дата внесения соответствующей записи); |
| - | для кода 207 - дата окончания действия документа, подтверждающего право физического лица временно или постоянно проживать в Российской Федерации (а при ее отсутствии - дата внесения соответствующей записи); |
| - | для кода 501, 502 - 01.01.2005; |
| - | для кодов 601, 602, 701, 702, 801, 802 - дата признания регистрации индивидуального предпринимателя (КФХ) недействительной (ошибочной) (а при ее отсутствии - дата внесения соответствующей записи); |
| для остальных кодов - дата внесения соответствующей записи |
Таблица 4.21
Сведения о юридическом лице, созданном на базе крестьянского (фермерского) хозяйства (СвНовЮЛ)
| Наименование элемента | Сокращенное наименование (код) элемента | Признак типа элемента | Формат элемента | Признак обязательности элемента | Дополнительная информация |
| Основной государственный регистрационный номер юридического лица, созданного на базе имущества крестьянского (фермерского) хозяйства | ОГРН | А | T(=13) | О | Типовой элемент <ОГРНТип> |
| ИНН юридического лица | ИНН | А | T(=10) | Н | Типовой элемент <ИННЮЛТип> |
| Полное наименование юридического лица | НаимЮЛПолн | А | T(1-1000) | О | |
| ГРН и дата внесения в ЕГРИП записи, содержащей указанные сведения | ГРНИПДата | С | | О | Типовой элемент <ГРНИПДатаТип>. Состав элемента представлен в таблице 4.42 |
| ГРН и дата внесения в ЕГРИП записи об исправлении технической ошибки в указанных сведениях | ГРНИПДатаИспр | С | | Н | Типовой элемент <ГРНИПДатаТип>. Состав элемента представлен в таблице 4.42. Элемент отсутствует, если в указанных сведениях не исправлялись технические ошибки |
Таблица 4.22
Сведения об учете в налоговом органе (СвУчетНО)
| Наименование элемента | Сокращенное наименование (код) элемента | Признак типа элемента | Формат элемента | Признак обязательности элемента | Дополнительная информация |
| ИНН физического лица | ИННФЛ | А | T(=12) | О | Типовой элемент <ИННФЛТип> |
| Дата постановки на учет в налоговом органе | ДатаПостУч | А | | О | Типовой элемент <xs:date> |
| Сведения о налоговом органе, в котором ИП (глава КФХ) состоит (для ИП (КФХ), прекративших деятельность - состояли) на учете | СвНО | С | | О | Состав элемента представлен в таблице 4.23 |
| ГРН и дата внесения в ЕГРИП записи, содержащей указанные сведения | ГРНИПДата | С | | О | Типовой элемент <ГРНИПДатаТип>. Состав элемента представлен в таблице 4.42 |
| ГРН и дата внесения в ЕГРИП записи об исправлении технической ошибки в указанных сведениях | ГРНИПДатаИспр | С | | Н | Типовой элемент <ГРНИПДатаТип>. Состав элемента представлен в таблице 4.42. Элемент отсутствует, если в указанных сведениях не исправлялись технические ошибки |
Таблица 4.23
Сведения о налоговом органе, в котором ИП (глава КФХ) состоит (для ИП (КФХ), прекративших деятельность - состояли) на учете (СвНО)
| Наименование элемента | Сокращенное наименование (код) элемента | Признак типа элемента | Формат элемента | Признак обязательности элемента | Дополнительная информация |
| Код органа по справочнику СОУН | КодНО | А | T(=4) | ОК | Типовой элемент <СОНОТип> |
| Наименование налогового органа | НаимНО | А | T(10-250) | ОК | |
Таблица 4.24
Сведения о регистрации в качестве страхователя по обязательному пенсионному страхованию (ОПС) (СвРегПФ)
| Наименование элемента | Сокращенное наименование (код) элемента | Признак типа элемента | Формат элемента | Признак обязательности элемента | Дополнительная информация |
| Регистрационный номер в территориальном органе Пенсионного фонда Российской Федерации/Единый регистрационный номер страхователя | РегНомПФ | А | T(1-15) | О | В отношении ИП/КФХ получивших единый регистрационный номер страхователя, выгружается указанный номер. При отсутствии единого регистрационного номера страхователя в ЕГРИП - выгружается регистрационный номер, присвоенный в территориальном органе ПФР |
| Дата присвоения единого регистрационного номера страхователя | ДатаПрисвНом | А | | Н | Типовой элемент <xs:date> Элемент формируется при наличии. В отношении ИП, получивших единый регистрационный номер страхователя, является обязательным |
| Дата регистрации/постановки на учет индивидуального предпринимателя (главы КФХ) в качестве страхователя | ДатаРег | А | | О | Типовой элемент <xs:date> |
| Сведения о территориальном органе Пенсионного фонда Российской Федерации/об органе в сфере социального страхования Российской Федерации | СвОргПФ | С | | Н | Состав элемента представлен в таблице 4.25. Формируется при наличии указанных сведений в ЕГРИП |
| ГРН и дата внесения в ЕГРИП записи, содержащей указанные сведения | ГРНИПДата | С | | О | Типовой элемент <ГРНИПДатаТип>. Состав элемента представлен в таблице 4.42 |
| ГРН и дата внесения в ЕГРИП записи об исправлении технической ошибки в указанных сведениях | ГРНИПДатаИспр | С | | Н | Типовой элемент <ГРНИПДатаТип>. Состав элемента представлен в таблице 4.42. Элемент отсутствует, если в указанных сведениях не исправлялись технические ошибки |
Таблица 4.25
Сведения о территориальном органе Пенсионного фонда Российской Федерации/об органе в сфере социального страхования Российской Федерации (СвОргПФ)
| Наименование элемента | Сокращенное наименование (код) элемента | Признак типа элемента | Формат элемента | Признак обязательности элемента | Дополнительная информация |
| Код органа | КодПФ | А | T(2-10) | ОК | При предоставлении сведений о регистрации в качестве страхователя в территориальном органе ПФР указывается 3-х или 6-ти значный код этого органа по справочнику СТОПФ. При предоставлении сведений о регистрации в качестве страхователя в органе в сфере социального страхования Российской Федерации указывается код, поступивший из этого органа |
| Наименование | НаимПФ | А | T(10-255) | ОК | |
Таблица 4.26
Сведения о регистрации в качестве страхователя по обязательному социальному страхованию (ОСС) (СвРегФСС)
| Наименование элемента | Сокращенное наименование (код) элемента | Признак типа элемента | Формат элемента | Признак обязательности элемента | Дополнительная информация |
| Регистрационный номер в исполнительном органе Фонда социального страхования Российской Федерации/Единый регистрационный номер страхователя | РегНомФСС | А | T(1-15) | О | В отношении ИП/КФХ получивших единый регистрационный номер страхователя, выгружается указанный номер. При отсутствии единого регистрационного номера страхователя в ЕГРИП - выгружается регистрационный номер, присвоенный в исполнительном органе ФСС |
| Дата присвоения единого регистрационного номера страхователя | ДатаПрисвНом | А | | Н | Типовой элемент <xs:date> Элемент формируется при наличии. В отношении ИП, получивших единый регистрационный номер страхователя, является обязательным |
| Дата регистрации/постановки на учет индивидуального предпринимателя (главы КФХ) в качестве страхователя | ДатаРег | А | | О | Типовой элемент <xs:date> |
| Дата снятия индивидуального предпринимателя (главы КФХ) в качестве страхователя | ДатаСнРег | А | | Н | Типовой элемент <xs:date>. Формируется при наличии указанных сведений в ЕГРИП |
| Сведения об исполнительном органе Фонда социального страхования Российской Федерации/об органе в сфере социального страхования Российской Федерации | СвОргФСС | С | | Н | Состав элемента представлен в таблице 4.27. Формируется при наличии указанных сведений в ЕГРИП |
| ГРН и дата внесения в ЕГРИП записи, содержащей указанные сведения | ГРНИПДата | С | | О | Типовой элемент <ГРНИПДатаТип>. Состав элемента представлен в таблице 4.42 |
| ГРН и дата внесения в ЕГРИП записи об исправлении технической ошибки в указанных сведениях | ГРНИПДатаИспр | С | | Н | Типовой элемент <ГРНИПДатаТип>. Состав элемента представлен в таблице 4.42. Элемент отсутствует, если в указанных сведениях не исправлялись технические ошибки |
Таблица 4.27
Сведения об исполнительном органе Фонда социального страхования Российской Федерации/об органе в сфере социального страхования Российской Федерации (СвОргФСС)
| Наименование элемента | Сокращенное наименование (код) элемента | Признак типа элемента | Формат элемента | Признак обязательности элемента | Дополнительная информация |
| Код органа | КодФСС | А | T(2-10) | ОК | При предоставлении сведений о регистрации в качестве страхователя в исполнительном органе ФСС указывается 4-х значный код этого органа по справочнику СТОФСС. При предоставлении сведений о регистрации в качестве страхователя в органе в сфере социального страхования Российской Федерации указывается код, поступивший из этого органа |
| Наименование | НаимФСС | А | T(10-255) | ОК | |
Таблица 4.28
Сведения о лицензиях, выданных индивидуальному предпринимателю (СвЛицензия)
| Наименование элемента | Сокращенное наименование (код) элемента | Признак типа элемента | Формат элемента | Признак обязательности элемента | Дополнительная информация |
| Номер лицензии, присвоенный в Едином реестре учета лицензий | НомерЕРУЛ | А | T(1-100) | Н | Элемент не формируется, если сведения об указанном номере в ЕГРИП отсутствуют. |
| Серия и номер лицензии | НомЛиц | А | T(1-100) | Н | Элемент не формируется, если сведения об указанном номере в ЕГРИП отсутствуют. |
| Дата лицензии | ДатаЛиц | А | | О | Типовой элемент <xs:date> |
| Дата начала действия лицензии | ДатаНачЛиц | А | | О | Типовой элемент <xs:date> |
| Дата окончания действия лицензии | ДатаОкончЛиц | А | | Н | Типовой элемент <xs:date>. Элемент является обязательным, если выданная лицензия имеет данную дату |
| Наименование лицензируемого вида деятельности, на который выдана лицензия | НаимЛицВидДеят | П | T(1-1000) | ОМ | |
| Наименование лицензирующего органа, выдавшего или переоформившего лицензию | ЛицОргВыдЛиц | П | T(1-1000) | Н | |
| ГРН и дата внесения в ЕГРИП записи, содержащей указанные сведения | ГРНИПДата | С | | О | Типовой элемент <ГРНИПДатаТип>. Состав элемента представлен в таблице 4.42 |
| ГРН и дата внесения в ЕГРИП записи об исправлении технической ошибки в указанных сведениях | ГРНИПДатаИспр | С | | Н | Типовой элемент <ГРНИПДатаТип>. Состав элемента представлен в таблице 4.42. Элемент отсутствует, если в указанных сведениях не исправлялись технические ошибки |
| Сведения о приостановлении действия лицензии | СвПриостЛиц | С | | Н | Состав элемента представлен в таблице 4.29. Элемент формируется в случае, если на момент выдачи сведений в ЕГРИП имеются сведения о том, что лицензия приостановлена |
Таблица 4.29
Сведения о приостановлении действия лицензии (СвПриостЛиц)
| Наименование элемента | Сокращенное наименование (код) элемента | Признак типа элемента | Формат элемента | Признак обязательности элемента | Дополнительная информация |
| Дата приостановления действия лицензии | ДатаПриостЛиц | А | | О | Типовой элемент <xs:date> |
| Наименование лицензирующего органа, приостановившего действие лицензии | ЛицОргПриостЛиц | А | T(1-1000) | О | |
| ГРН и дата внесения в ЕГРИП записи, содержащей указанные сведения | ГРНИПДата | С | | О | Типовой элемент <ГРНИПДатаТип>. Состав элемента представлен в таблице 4.42 |
| ГРН и дата внесения в ЕГРИП записи об исправлении технической ошибки в указанных сведениях | ГРНИПДатаИспр | С | | Н | Типовой элемент <ГРНИПДатаТип>. Состав элемента представлен в таблице 4.42. Элемент отсутствует, если в указанных сведениях не исправлялись технические ошибки |
Таблица 4.30
Сведения о записях, внесенных в ЕГРИП (СвЗапЕГРИП)
| Наименование элемента | Сокращенное наименование (код) элемента | Признак типа элемента | Формат элемента | Признак обязательности элемента | Дополнительная информация |
| Системный идентификатор записи | ИдЗап | А | N(19) | О | При наличии государственного регистрационного номера записи может совпадать с этим номером |
| Государственный регистрационный номер записи | ГРНИП | А | T(=15) | Н | Типовой элемент <ОГРНИПТип>. Элемент может отсутствовать, если запись в ЕГРИП внесена без присвоения государственного регистрационного номера |
| Дата внесения записи в ЕГРИП | ДатаЗап | А | | О | Типовой элемент <xs:date> |
| Сведения о причине внесения записи в ЕГРИП | ВидЗап | С | | О | Типовой элемент <ВидЗапТип>. Состав элемента представлен в таблице 4.36 |
| Сведения о регистрирующем (налоговом) органе, внесшем запись в ЕГРИП | СвРегОрг | С | | О | Типовой элемент <СвРегОргТип>. Состав элемента представлен в таблице 4.50 |
| Сведения о документах, представленных при внесении записи в ЕГРИП | СведПредДок | С | | НМ | Состав элемента представлен в таблице 4.31. Элемент формируется только в случае, если данной записью были внесены исправления (корректировки) в сведения другой записи |
| Сведения о свидетельстве, подтверждающем факт внесения записи в ЕГРИП | СвСвид | С | | НМ | Состав элемента представлен в таблице 4.32. Элемент формируется в отношении выданных свидетельств (включая свидетельства, выданные повторно), а также свидетельств, признанных недействительными по решению суда |
| ГРН и дата записи, в которую внесены исправления | ГРНИПДатаИспрПред | С | | Н | Типовой элемент <ИдГРНИПДатаТип>. Состав элемента представлен в таблице 4.43. Элемент формируется только в случае, если данной записью была признана недействительной (ошибочной) другая запись |
| ГРН и дата записи, которая признана недействительной | ГРНИПДатаНедПред | С | | Н | Типовой элемент <ИдГРНИПДатаТип>. Состав элемента представлен в таблице 4.43 |
| Сведения о статусе записи | СвСтатусЗап | С | | Н | Состав элемента представлен в таблице 4.33. Элемент формируется только в случае, если в данную запись были внесены исправления (корректировки) другой записью или данная запись признана недействительной (ошибочной) другой записью |
Таблица 4.31
Сведения о документах, представленных при внесении записи в ЕГРИП (СведПредДок)
| Наименование элемента | Сокращенное наименование (код) элемента | Признак типа элемента | Формат элемента | Признак обязательности элемента | Дополнительная информация |
| Наименование документа | НаимДок | П | T(1-255) | О | При отсутствии наименования документа указывается наименование вида документа по справочнику СВДРЕГ |
| Номер документа | НомДок | П | T(1-255) | Н | В отношении документов, удостоверяющих личность физического лица (далее ФЛ), или подтверждающих право ФЛ временно или постоянно проживать на территории Российской Федерации, элемент заполняется при наличии, и только при формировании файлов с закрытой информацией (Элемент <ТипИнф> из таблицы 4.1 принимает значение "ЕГРИП_ЗАКР_СВЕД") |
| Дата документа | ДатаДок | П | | Н | Типовой элемент <xs:date>. Принимает значение 1900-01-01 или более. В отношении документов, удостоверяющих личность физического лица, или подтверждающих право ФЛ временно или постоянно проживать на территории Российской Федерации, элемент заполняется при наличии, и только при формировании файлов с закрытой информацией (Элемент <ТипИнф> из таблицы 4.1 принимает значение "ЕГРИП_ЗАКР_СВЕД") |
Таблица 4.32
Сведения о свидетельстве, подтверждающем факт внесения записи в ЕГРИП (СвСвид)
| Наименование элемента | Сокращенное наименование (код) элемента | Признак типа элемента | Формат элемента | Признак обязательности элемента | Дополнительная информация |
| Серия бланка свидетельства | Серия | А | T(=2) | О | |
| Номер бланка свидетельства | Номер | А | T(7-9) | О | |
| Дата выдачи свидетельства | ДатаВыдСвид | А | | О | Типовой элемент <xs:date> |
| ГРН и дата внесения в ЕГРИП записи, содержащей сведения о признании свидетельства недействительным по решению суда | ГРНИПДатаСвидНед | С | | Н | Типовой элемент <ГРНИПДатаТип>. Состав элемента представлен в таблице 4.42 |
Таблица 4.33
Сведения о статусе записи (СвСтатусЗап)
| Наименование элемента | Сокращенное наименование (код) элемента | Признак типа элемента | Формат элемента | Признак обязательности элемента | Дополнительная информация |
| ГРН и дата внесения записи, которой запись признана недействительной | ГРНИПДатаНед | С | | Н | Типовой элемент <ИдГРНИПДатаТип>. Состав элемента представлен в таблице 4.43. Элемент отсутствует, если данная запись не была признана недействительной (ошибочной) другой записью |
| ГРН и дата записи, которой внесены исправления в связи с технической ошибкой | ГРНИПДатаИспр | С | | НМ | Типовой элемент <ИдГРНИПДатаТип>. Состав элемента представлен в таблице 4.43. Элемент отсутствует, если в сведениях, внесенных в ЕГРИП по данной записи, не исправлялись технические ошибки |
Таблица 4.34
Сведения об адресе в РФ в структуре КЛАДР, содержащиеся в ЕГРИП (АдрРФТипВып)
| Наименование элемента | Сокращенное наименование (код) элемента | Признак типа элемента | Формат элемента | Признак обязательности элемента | Дополнительная информация |
| Индекс | Индекс | А | T(=6) | Н | Элемент формируется при наличии |
| Код субъекта Российской Федерации | КодРегион | А | T(=2) | ОК | Типовой элемент <ССРФТип>. Принимает значение в соответствии со справочником "Коды субъектов Российской Федерации и иных территорий Российской Федерации" |
| Код адреса по КЛАДР | КодАдрКладр | А | T(11-23) | Н | Элемент формируется при наличии |
| Дом (владение и т.п.) | Дом | А | T(1-50) | Н | Элемент формируется при наличии |
| Корпус (строение и т.п.) | Корпус | А | T(1-50) | Н | Элемент формируется при наличии |
| Квартира (офис и т.п.) | Кварт | А | T(1-50) | Н | Элемент формируется при наличии |
| Субъект Российской Федерации | Регион | С | | О | Типовой элемент <РегионТип>. Состав элемента представлен в таблице 4.46 |
| Район (улус и т.п.) | Район | С | | Н | Типовой элемент <РайонТип>. Состав элемента представлен в таблице 4.45 |
| Город (волость и т.п.) | Город | С | | Н | Типовой элемент <ГородТип>. Состав элемента представлен в таблице 4.41 |
| Населенный пункт (село и т.п.) | НаселПункт | С | | Н | Типовой элемент <НаселПунктТип>. Состав элемента представлен в таблице 4.44 |
| Улица (проспект, переулок и т.п.) | Улица | С | | Н | Типовой элемент <УлицаТип>. Состав элемента представлен в таблице 4.53 |
Таблица 4.35
Сведения об адресе в РФ в структуре ФИАС, содержащиеся в ЕГРИП (АдрФИАСЕГРИПТип)
| Наименование элемента | Сокращенное наименование (код) элемента | Признак типа элемента | Формат элемента | Признак обязательности элемента | Дополнительная информация |
| Уникальный идентификатор адресного объекта в ГАР | ИдНом | А | T(1-36) | Н | Элемент формируется при наличии |
| Индекс | Индекс | А | T(=6) | Н | Элемент формируется при наличии |
| Субъект Российской Федерации (код) | Регион | П | T(=2) | ОК | Типовой элемент <ССРФТип>. Принимает значение в соответствии со справочником "Коды субъектов Российской Федерации и иных территорий Российской Федерации" |
| Наименование субъекта Российской Федерации | НаимРегион | П | T(1-50) | О | Принимает значение наименования субъекта в соответствии со справочником "Субъекты Российской Федерации" (ССРФ) за следующим исключением: если код субъекта РФ принимает значение равным "99" (<Регион>=99), то элемент принимает значение "Г.БАЙКОНУР" |
| Муниципальный район/городской округ/внутригородская территория города федерального значения/муниципальный округ/федеральная территория | МуниципРайон | С | | Н | Типовой элемент <ВидНаимКодТип>. Состав элемента представлен в таблице 4.37 |
| Городское поселение/сельское поселение/межселенная территория в составе муниципального района/внутригородской район городского округа | ГородСелПоселен | С | | Н | Типовой элемент <ВидНаимКодТип>. Состав элемента представлен в таблице 4.37 |
| Населенный пункт (город, деревня, село и прочее) | НаселенПункт | С | | Н | Типовой элемент <ВидНаимПТип>. Состав элемента представлен в таблице 4.38 |
| Элемент планировочной структуры | ЭлПланСтруктур | С | | Н | Типовой элемент <ТипНаимПТип>. Состав элемента представлен в таблице 4.39 |
| Элемент улично-дорожной сети | ЭлУлДорСети | С | | Н | Типовой элемент <ТипНаимПТип>. Состав элемента представлен в таблице 4.39 |
| Здание/сооружение | Здание | С | | НМ | Типовой элемент <НомерПТип>. Состав элемента представлен в таблице 4.40 |
| Помещение в пределах здания, сооружения | ПомещЗдания | С | | Н | Типовой элемент <НомерПТип>. Состав элемента представлен в таблице 4.40 |
| Помещение в пределах квартиры | ПомещКвартиры | С | | Н | Типовой элемент <НомерПТип>. Состав элемента представлен в таблице 4.40 |
Таблица 4.36
Сведения о причине внесения записи в реестр (ЕГРЮЛ/ЕГРИП) (ВидЗапТип)
| Наименование элемента | Сокращенное наименование (код) элемента | Признак типа элемента | Формат элемента | Признак обязательности элемента | Дополнительная информация |
| Код вида записи (причины внесения записи в ЕГРЮЛ или ЕГРИП) по справочнику СПВЗ | КодСПВЗ | А | T(=5) | ОК | |
| Наименование вида записи (причины внесения записи в ЕГРЮЛ или ЕГРИП) | НаимВидЗап | А | T(5-500) | ОК | |
Таблица 4.37
Сведения о виде (код) и наименовании адресного элемента (ВидНаимКодТип)
| Наименование элемента | Сокращенное наименование (код) элемента | Признак типа элемента | Формат элемента | Признак обязательности элемента | Дополнительная информация |
| Вид (код) элемента | ВидКод | А | T(=1) | ОК | Принимает значения: |
| для элемента <МуниципРайон> |
| | 1 | - муниципальный район (М.Р-Н) | |
| | 2 | - городской округ (Г.О.) | |
| | 3 | - внутригородская территория города федерального значения (ВН.ТЕР.Г.) | |
| | 4 | - муниципальный округ (М.О.) | |
| | 5 | - федеральная территория (Ф.Т.) |
| для элемента <ГородСелПоселен> |
| | 1 | - городское поселение (Г.П.) | |
| | 2 | - сельское поселение (С.П.) | |
| | 3 | - межселенная территория в составе муниципального района (МЕЖСЕЛ.ТЕР.) | |
| | 4 | - внутригородской район городского округа (ВН.Р-Н) |
| Наименование элемента | Наим | А | T(1-255) | О | |
Таблица 4.38
Сведения о виде и наименовании адресного элемента (ВидНаимПТип)
| Наименование элемента | Сокращенное наименование (код) элемента | Признак типа элемента | Формат элемента | Признак обязательности элемента | Дополнительная информация |
| Вид элемента | Вид | А | T(1-100) | О | Для адресных элементов в структуре ФИАС выгружается сокращенное наименование вида адресного элемента |
| Наименование элемента | Наим | А | T(1-255) | О | |
Таблица 4.39
Сведения о типе и наименовании адресного элемента (ТипНаимПТип)
| Наименование элемента | Сокращенное наименование (код) элемента | Признак типа элемента | Формат элемента | Признак обязательности элемента | Дополнительная информация |
| Тип элемента | Тип | А | T(1-100) | О | Для адресных элементов в структуре ФИАС выгружается сокращенное наименование вида адресного элемента |
| Наименование элемента | Наим | А | T(1-255) | О | |
Таблица 4.40
Сведения о номере адресного элемента (НомерПТип)
| Наименование элемента | Сокращенное наименование (код) элемента | Признак типа элемента | Формат элемента | Признак обязательности элемента | Дополнительная информация |
| Тип элемента | Тип | А | T(1-100) | О | Для адресных элементов в структуре ФИАС выгружается сокращенное наименование вида адресного элемента |
| Номер элемента | Номер | А | T(1-255) | О | |
Таблица 4.41
Сведения об адресообразующем элементе город (ГородТип)
| Наименование элемента | Сокращенное наименование (код) элемента | Признак типа элемента | Формат элемента | Признак обязательности элемента | Дополнительная информация |
| Тип элемента город (город, волость и т.п.) | ТипГород | А | T(1-100) | ОК | Принимает значение сокращенного наименования типа адресного объекта в соответствии с Классификатором адресов России (КЛАДР) |
| Наименование (элемент город) | НаимГород | А | T(1-255) | О | |
Таблица 4.42
ГРН и дата внесения записи в ЕГРИП (ГРНИПДатаТип)
| Наименование элемента | Сокращенное наименование (код) элемента | Признак типа элемента | Формат элемента | Признак обязательности элемента | Дополнительная информация |
| Государственный регистрационный номер записи ЕГРИП | ГРНИП | А | T(=15) | Н | Типовой элемент <ОГРНИПТип>. Элемент может отсутствовать, если запись в ЕГРИП вносилась без присвоения государственного регистрационного номера |
| Дата внесения записи в ЕГРИП | ДатаЗаписи | А | | О | Типовой элемент <xs:date> |
Таблица 4.43
Идентификатор записи, ГРНИП и дата внесения записи в ЕГРИП (ИдГРНИПДатаТип)
| Наименование элемента | Сокращенное наименование (код) элемента | Признак типа элемента | Формат элемента | Признак обязательности элемента | Дополнительная информация |
| Системный идентификатор записи | ИдЗап | А | N(19) | О | При наличии государственного регистрационного номера записи может совпадать с этим номером |
| Государственный регистрационный номер записи | ГРНИП | А | T(=15) | Н | Типовой элемент <ОГРНИПТип>. Элемент может отсутствовать, если запись в ЕГРИП вносилась без присвоения государственного регистрационного номера |
| Дата внесения записи в ЕГРИП | ДатаЗап | А | | О | Типовой элемент <xs:date> |
Таблица 4.44
Сведения об адресообразующем элементе населенный пункт (НаселПунктТип)
| Наименование элемента | Сокращенное наименование (код) элемента | Признак типа элемента | Формат элемента | Признак обязательности элемента | Дополнительная информация |
| Тип элемента населенный пункт (поселок, село и т.п.) | ТипНаселПункт | А | T(1-100) | НК | Принимает значение сокращенного наименования типа адресного объекта в соответствии с Классификатором адресов России (КЛАДР) |
| Наименование (элемент населенный пункт) | НаимНаселПункт | А | T(1-255) | О | |
Таблица 4.45
Сведения об адресообразующем элементе район (РайонТип)
| Наименование элемента | Сокращенное наименование (код) элемента | Признак типа элемента | Формат элемента | Признак обязательности элемента | Дополнительная информация |
| Тип элемента район (район, улус и т.п.) | ТипРайон | А | T(1-100) | ОК | Принимает значение сокращенного наименования типа адресного объекта в соответствии с Классификатором адресов России (КЛАДР) |
| Наименование (элемент район) | НаимРайон | А | T(1-255) | О | |
Таблица 4.46
Сведения об адресообразующем элементе регион (РегионТип)
| Наименование элемента | Сокращенное наименование (код) элемента | Признак типа элемента | Формат элемента | Признак обязательности элемента | Дополнительная информация |
| Тип элемента регион (республика, край и т.п.) | ТипРегион | А | T(1-30) | НК | Элемент не формируется. Может остаться в xml-файле в случае, если с момента вступления в действие новых форматов выгрузки в сведениях о ЮЛ ничего не менялось, файл со сведениями о ЮЛ не переформировывался, и в этом файле имелись указанные сведения" |
| Наименование (элемент регион) | НаимРегион | А | T(1-50) | О | Принимает значение наименования субъекта в соответствии со справочником "Субъекты Российской Федерации" (ССРФ) за следующим исключением: если код субъекта РФ принимает значение равным "99" (<КодРегион>=99) из таблицы 4.34, то элемент принимает значение "Г.БАЙКОНУР" |
Таблица 4.47
Сведения о кодах по Общероссийскому классификатору видов экономической деятельности (СвОКВЭДЕГРИПТип)
| Наименование элемента | Сокращенное наименование (код) элемента | Признак типа элемента | Формат элемента | Признак обязательности элемента | Дополнительная информация |
| Сведения об основном виде деятельности | СвОКВЭДОсн | С | | Н | Типовой элемент <СвОКВЭДТип>. Состав элемента представлен в таблице 4.48 |
| Сведения о дополнительном виде деятельности | СвОКВЭДДоп | С | | НМ | Типовой элемент <СвОКВЭДТип>. Состав элемента представлен в таблице 4.48 |
Таблица 4.48
Сведения о виде деятельности, содержащиеся в ЕГРИП (СвОКВЭДТип)
| Наименование элемента | Сокращенное наименование (код) элемента | Признак типа элемента | Формат элемента | Признак обязательности элемента | Дополнительная информация |
| Код по Общероссийскому классификатору видов экономической деятельности | КодОКВЭД | А | T(2-8) | О | Типовой элемент <ОКВЭДТип> |
| Наименование вида деятельности по Общероссийскому классификатору видов экономической деятельности | НаимОКВЭД | А | T(1-1000) | О | |
| Признак версии Общероссийского классификатора видов экономической деятельности | ПрВерсОКВЭД | А | T(=4) | НК | Принимает значение: |
| 2001 | - если код соответствует версии ОКВЭД ОК 029-2001 (КДЕС Ред. 1) | |
| 2014 | - если код соответствует версии ОКВЭД ОК 029-2014 (КДЕС Ред. 2). |
| Отсутствие данного атрибута в файле означает, что при внесении кода ОКВЭД использовался классификатор ОК 029-2001 (КДЕС Ред. 1) |
| ГРН и дата внесения в ЕГРИП записи, содержащей указанные сведения | ГРНИПДата | С | | О | Типовой элемент <ГРНИПДатаТип>. Состав элемента представлен в таблице 4.42. Не выводятся в выписках о ЮЛ в отношении дополнительного кода ОКВЭД, если в ЕГРЮЛ в отношении этого кода внесен признак "Требует уточнения" (см. описание элемента СвДоляОКВЭД) |
| ГРН и дата внесения в ЕГРИП записи об исправлении технической ошибки в указанных сведениях | ГРНИПДатаИспр | С | | Н | Типовой элемент <ГРНИПДатаТип>. Состав элемента представлен в таблице 4.42. Элемент отсутствует, если в указанных сведениях не исправились технические ошибки. При наличии не выводятся в выписках о ЮЛ в отношении дополнительного кода ОКВЭД, если в ЕГРЮЛ в отношении этого кода внесен признак "Требует уточнения" (см. описание элемента СвДоляОКВЭД) |
| Сведения о доле данного вида деятельности в деятельности индивидуального предпринимателя и/или о дополнительных сведениях | СвДоляОКВЭД | С | | Н | Состав элемента представлен в таблице 4.49. Формируется в обязательном порядке, если в ЕГРИП внесены сведения о доле кода ОКВЭД в деятельности ИП или в отношении дополнительного кода ОКВЭД внесен признак "Требует уточнения" При отсутствии указанных сведений код ОКВЭД считается "Планируемый" и данный элемент не формируется |
Таблица 4.49
Сведения о доле данного вида деятельности в деятельности индивидуального предпринимателя и/или о дополнительных сведениях (СвДоляОКВЭД)
| Наименование элемента | Сокращенное наименование (код) элемента | Признак типа элемента | Формат элемента | Признак обязательности элемента | Дополнительная информация |
| Дополнительные сведения о виде деятельности | ДопСведОКВЭД | А | T(=1) | ОК | Принимает значение: |
| 1 | - "По итогам предшествующего года", если внесены сведения о размере доли кода ОКВЭД в деятельности ИП на основании: |
| | - | заполненного Листа А заявления по форме Р14024 в отношении основного или дополнительного вида деятельности; |
| | - | на основании заполненного Листа Б заявления по форме Р14024 в отношении дополнительного вида деятельности | |
| 2 | - "По данным СФР", если внесены сведения о размере доли основного кода ОКВЭД в деятельности ИП на основании сведений, поступивших из СФР. Данное значение может быть указано только в отношении основного вида деятельности | |
| 3 - "Требуют уточнения", указывается для дополнительных видов деятельности, если сведения об основном виде деятельности поступили из СФР и при этом в отношении дополнительного кода ОКВЭД внесен указанный признак |
| Размер доли кода ОКВЭД в деятельности ИП в процентах | Процент | А | N(5.2) | Н | Принимает значение от 0 до 100. Элемент обязателен, если элемент <ДопСведОКВЭД> = 1 | 2. В противном случае элемент отсутствует |
| ГРН и дата внесения в ЕГРИП записи, содержащей указанные сведения | ГРНИПДата | С | | О | Типовой элемент <ГРНИПДатаТип>. Состав элемента представлен в таблице 4.42 |
| ГРН и дата внесения в ЕГРИП записи об исправлении технической ошибки в указанных сведениях | ГРНИПДатаИспр | С | | Н | Типовой элемент <ГРНИПДатаТип>. Состав элемента представлен в таблице 4.42. Элемент отсутствует, если в указанных сведениях не исправлялись технические ошибки |
Таблица 4.50
Сведения о регистрирующем органе (СвРегОргТип)
| Наименование элемента | Сокращенное наименование (код) элемента | Признак типа элемента | Формат элемента | Признак обязательности элемента | Дополнительная информация |
| Код органа по справочнику СОУН | КодНО | А | T(=4) | ОК | Типовой элемент <СОНОТип> |
| Наименование регистрирующего (налогового) органа | НаимНО | А | T(10-250) | ОК | |
Таблица 4.51
Сведения о документе, удостоверяющем личность (УдЛичнТипР)
| Наименование элемента | Сокращенное наименование (код) элемента | Признак типа элемента | Формат элемента | Признак обязательности элемента | Дополнительная информация |
| Код вида документа по справочнику СПДУЛ | КодВидДок | А | T(=2) | ОК | Типовой элемент <СПДУЛТип>. Принимает значение в соответствии со справочником "Сведения о видах документов, удостоверяющих личность физического лица" |
| Наименование документа по справочнику СПДУЛ | НаимДок | А | T(1-150) | О | |
| Серия и номер документа | СерНомДок | А | T(1-50) | О | |
| Дата выдачи документа | ДатаДок | А | | Н | Типовой элемент <xs:date> |
| Кем выдан документ | ВыдДок | А | T(1-1000) | Н | |
| Код подразделения, выдавшего документ | КодВыдДок | А | T(=7) | Н | |
Таблица 4.52
Сведения о фамилии, имени, отчестве физического лица по данным ЗАГС (СвФИОЗАГСТип)
| Наименование элемента | Сокращенное наименование (код) элемента | Признак типа элемента | Формат элемента | Признак обязательности элемента | Дополнительная информация |
| Фамилия | Фамилия | А | T(1-60) | Н | Элемент является обязательным при отсутствии элемента <Имя> |
| Имя | Имя | А | T(1-60) | Н | Элемент является обязательным при отсутствии элемента <Фамилия> |
| Отчество | Отчество | А | T(1-60) | Н | |
| ГРН и дата внесения в ЕГРИП записи, содержащей указанные сведения | ГРНИПДата | С | | О | Типовой элемент <ГРНИПДатаТип>. Состав элемента представлен в таблице 4.42 |
| ГРН и дата внесения в ЕГРИП записи об исправлении технической ошибки в указанных сведениях | ГРНИПДатаИспр | С | | Н | Типовой элемент <ГРНИПДатаТип>. Состав элемента представлен в таблице 4.42. Элемент отсутствует, если в указанных сведениях не исправлялись технические ошибки |
Таблица 4.53
Сведения об адресообразующем элементе улица (УлицаТип)
| Наименование элемента | Сокращенное наименование (код) элемента | Признак типа элемента | Формат элемента | Признак обязательности элемента | Дополнительная информация |
| Тип адресного объекта улица (улица, проспект, переулок и т.п.) | ТипУлица | А | T(1-100) | НК | Принимает значение сокращенного наименования типа адресного объекта в соответствии с Классификатором адресов России (КЛАДР) |
| Наименование (элемент улица) | НаимУлица | А | T(1-255) | О | |
Таблица 4.54
Фамилия, имя, отчество (ФИО1Тип)
| Наименование элемента | Сокращенное наименование (код) элемента | Признак типа элемента | Формат элемента | Признак обязательности элемента | Дополнительная информация |
| Фамилия | Фамилия | А | T(1-60) | Н | Элемент является обязательным при отсутствии элемента <Имя> |
| Имя | Имя | А | T(1-60) | Н | Элемент является обязательным при отсутствии элемента <Фамилия> |
| Отчество | Отчество | А | T(1-60) | Н | |