Приказ ФНС РФ от 18.10.2023 N ЕД-7-11/755@

"Об утверждении формы справки об оплате образовательных услуг для представления в налоговый орган, Порядка ее заполнения, формата и порядка представления в налоговый орган образовательной организацией и индивидуальным предпринимателем, осуществляющими образовательную деятельность, сведений о фактических расходах налогоплательщика на оказанные услуги, необходимых для предоставления социального налогового вычета по налогу на доходы физических лиц, в электронной форме"
Редакция от 18.10.2023 — Действует с 01.01.2024

Зарегистрировано в Минюсте России 1 декабря 2023 г. N 76217


ФЕДЕРАЛЬНАЯ НАЛОГОВАЯ СЛУЖБА

ПРИКАЗ
от 18 октября 2023 г. N ЕД-7-11/755@

ОБ УТВЕРЖДЕНИИ ФОРМЫ СПРАВКИ ОБ ОПЛАТЕ ОБРАЗОВАТЕЛЬНЫХ УСЛУГ ДЛЯ ПРЕДСТАВЛЕНИЯ В НАЛОГОВЫЙ ОРГАН, ПОРЯДКА ЕЕ ЗАПОЛНЕНИЯ, ФОРМАТА И ПОРЯДКА ПРЕДСТАВЛЕНИЯ В НАЛОГОВЫЙ ОРГАН ОБРАЗОВАТЕЛЬНОЙ ОРГАНИЗАЦИЕЙ И ИНДИВИДУАЛЬНЫМ ПРЕДПРИНИМАТЕЛЕМ, ОСУЩЕСТВЛЯЮЩИМИ ОБРАЗОВАТЕЛЬНУЮ ДЕЯТЕЛЬНОСТЬ, СВЕДЕНИЙ О ФАКТИЧЕСКИХ РАСХОДАХ НАЛОГОПЛАТЕЛЬЩИКА НА ОКАЗАННЫЕ УСЛУГИ, НЕОБХОДИМЫХ ДЛЯ ПРЕДОСТАВЛЕНИЯ СОЦИАЛЬНОГО НАЛОГОВОГО ВЫЧЕТА ПО НАЛОГУ НА ДОХОДЫ ФИЗИЧЕСКИХ ЛИЦ, В ЭЛЕКТРОННОЙ ФОРМЕ

В соответствии с абзацем первым пункта 4 статьи 31 части первой Налогового кодекса Российской Федерации, абзацем четвертым подпункта 2 пункта 1 статьи 219, абзацем первым пункта 3.1 статьи 221.1 части второй Налогового кодекса Российской Федерации, подпунктом 5.9.37 пункта 5 Положения о Федеральной налоговой службе, утвержденного постановлением Правительства Российской Федерации от 30.09.2004 N 506, в целях предоставления налогоплательщикам налоговых вычетов по налогу на доходы физических лиц в упрощенном порядке, а также в связи с принятием Федерального закона от 31.07.2023 N 389-ФЗ "О внесении изменений в части первую и вторую Налогового кодекса Российской Федерации, отдельные законодательные акты Российской Федерации и о приостановлении действия абзаца второго пункта 1 статьи 78 части первой Налогового кодекса Российской Федерации" приказываю:

1. Утвердить:

форму справки об оплате образовательных услуг для представления в налоговый орган согласно приложению N 1 к настоящему приказу;

порядок заполнения формы справки об оплате образовательных услуг для представления в налоговый орган согласно приложению N 2 к настоящему приказу;

формат представления в налоговый орган образовательной организацией и индивидуальным предпринимателем, осуществляющими образовательную деятельность, сведений о фактических расходах налогоплательщика на оказанные услуги, необходимых для предоставления социального налогового вычета по налогу на доходы физических лиц, в электронной форме согласно приложению N 3 к настоящему приказу;

порядок представления в налоговый орган образовательной организацией и индивидуальным предпринимателем, осуществляющими образовательную деятельность, сведений о фактических расходах налогоплательщика на оказанные услуги, необходимых для предоставления социального налогового вычета по налогу на доходы физических лиц, в электронной форме согласно приложению N 4 к настоящему приказу.

2. Установить, что настоящий приказ вступает в силу по истечении десяти дней после дня его официального опубликования, но не ранее 1 января 2024 года.

3. Контроль за исполнением настоящего приказа возложить на заместителя руководителя Федеральной налоговой службы, координирующего методологическое обеспечение работы налоговых органов по вопросам исчисления, полноты и своевременности внесения в соответствующий бюджет налога на доходы физических лиц.

Руководитель
Федеральной
налоговой службы
Д.В. ЕГОРОВ

Приложение N 1
к приказу ФНС России
от 18 октября 2023 г. N ЕД-7-11/755@

                          ИНН            
                                                                           
      2710   1018         КПП                         Стр. 0 0 1

Форма по КНД 1151158

СПРАВКА ОБ ОПЛАТЕ ОБРАЗОВАТЕЛЬНЫХ УСЛУГ ДЛЯ ПРЕДСТАВЛЕНИЯ В НАЛОГОВЫЙ ОРГАН

Номер справки                         Номер корректировки               Отчетный год          
                                                                               
Данные образовательной организации / индивидуального предпринимателя, осуществляющего образовательную деятельность:          
                                                                               
                                                                               
                                                                               
                                                                               
                                                                               
                                                                               
                                                                               
                                                                               
(наименование образовательной организации / фамилия, имя, отчество <1> индивидуального предпринимателя)
                                                                               
Обучение проводилось по очной форме обучения     0 - нет                                          
                                1 - да                                            
                                                                               
Данные физического лица (его супруга/супруги), оплатившего образовательные услуги (далее - налогоплательщик):                  
                                                                               
Фамилия                                                                        
                                                                               
Имя                                                                        
                                                                               
Отчество                                                                        
                                                                               
ИНН <2>                                   Дата рождения     .     .                
                                                                               
Сведения о документе, удостоверяющем личность:                                                    
                                                                               
Код вида документа                 Серия и номер                                        
                                                                               
Дата выдачи     .     .                                                            
                                                                               
Налогоплательщик и обучаемый являются одним лицом     0 - нет                                        
                                    1 - да                                        
                                                                               
Сумма расходов на оказанные образовательные услуги                           .                    

Достоверность и полноту сведений, указанных в настоящей справке, подтверждаю: Зона QR-кода
 
                                                                                 
                                                         
                                               
                                                                   
                                                                                 
                                         
(фамилия, имя, отчество)                                              
                                                               
                                                                                   
Подпись       Дата     .     .                           .        
                                                                                     
Справка составлена на         страницах                                                    
                                                                                     

<1> Отчество указывается при наличии (относится ко всем листам документа).
<2> ИНН указывается при наличии.
                                                                                     
                                                                                 

                          ИНН            
                                                                           
      2710   1025         КПП                         Стр. 0 0 2
Данные физического лица, которому оказаны образовательные услуги <1>:                  
                                                                               
Фамилия                                                                        
                                                                               
Имя                                                                        
                                                                               
Отчество                                                                        
                                                                               
ИНН <2>                                   Дата рождения     .     .                
                                                                               
Сведения о документе, удостоверяющем личность:                                                    
                                                                               
Код вида документа                 Серия и номер                                        
                                                                               
Дата выдачи     .     .                                                            
                                                                               
Налогоплательщик и обучаемый являются одним лицом     0 - нет                                        
                                    1 - да                                        
                                                                               
Сумма расходов на оказанные образовательные услуги                           .                    
Достоверность и полноту сведений, указанных на данной странице, подтверждаю:
                                                                                     
                            (подпись)                       (дата)                      
                                                                                     

<1> Данные заполняются, если налогоплательщик и обучаемый не являются одним лицом.
<2> ИНН указывается при наличии.
                             
                                                                                     
                                                                                 

Приложение N 2
к приказу ФНС России
от 18 октября 2023 г. N ЕД-7-11/755@

ПОРЯДОК ЗАПОЛНЕНИЯ ФОРМЫ СПРАВКИ ОБ ОПЛАТЕ ОБРАЗОВАТЕЛЬНЫХ УСЛУГ ДЛЯ ПРЕДСТАВЛЕНИЯ В НАЛОГОВЫЙ ОРГАН

1. Справка об оплате образовательных услуг для представления в налоговый орган (далее - Справка) заполняется образовательными организациями (обособленными подразделениями образовательных организаций, отделениями иностранных организаций), индивидуальными предпринимателями, осуществляющими образовательную деятельность (далее - образовательные организации/ИП), имеющими соответствующие лицензии, выданные в соответствии с законодательством Российской Федерации (за исключением случаев осуществления индивидуальными предпринимателями образовательной деятельности непосредственно), в целях предоставления налогоплательщикам социального налогового вычета по налогу на доходы физических лиц, предусмотренного подпунктом 2 пункта 1 статьи 219 Налогового кодекса Российской Федерации (далее - Кодекс).

2. Справка заполняется на основании заявления физического лица (его супруга/супруги) о выдаче Справки, оплатившего образовательную услугу (далее - налогоплательщик), за запрашиваемый налоговый период (год), в котором оказывалась образовательная услуга и в котором осуществлялись соответствующие расходы на оказанные образовательные услуги налогоплательщику, налогоплательщику-родителю за обучение своих детей в возрасте до 24 лет, налогоплательщику-опекуну (налогоплательщику-попечителю) за обучение своих подопечных в возрасте до 18 лет по очной форме обучения, налогоплательщику, осуществлявшему обязанности опекуна или попечителя над гражданами, бывшими его подопечными, после прекращения опеки или попечительства в случаях оплаты налогоплательщиком обучения указанных граждан в возрасте до 24 лет по очной форме обучения, налогоплательщику - брату (сестре) обучающегося в случаях оплаты налогоплательщиком обучения брата (сестры) в возрасте до 24 лет по очной форме обучения, налогоплательщику - супругу (супруге) обучающегося в случаях оплаты налогоплательщиком обучения супруга (супруги) по очной форме обучения.

3. Справка заполняется отдельно по каждому физическому лицу, которому оказаны образовательные услуги (далее - обучаемый).

4. Справка заполняется в двух экземплярах. Один экземпляр выдается налогоплательщику, обратившемуся за выдачей Справки, второй экземпляр остается в образовательной организации/ИП.

5. В целях получения обоими супругами социального налогового вычета по расходам на оказанную образовательную услугу (образовательные услуги) в заполняемой Справке указывается согласованная супругами сумма расходов конкретного супруга, обратившегося за выдачей Справки.

Заполнение Справок в отношении одних и тех же понесенных расходов на оказанные образовательные услуги одновременно налогоплательщику и его супругу (супруге) не допускается.

6. Заполнение Справки осуществляется вручную либо распечатывается на принтере с использованием чернил синего или черного цвета. Двусторонняя печать Справки на бумажном носителе не допускается.

7. Справка может подготавливаться с использованием программного обеспечения, предусматривающего при распечатывании вывод на страницах Справки двумерного штрих-кода.

При заполнении Справки, подготовленной с использованием программного обеспечения, необходимо учитывать следующее:

7.1. Значения числовых показателей выравниваются по правому (последнему) знакоместу;

7.2. Печать знаков должна выполняться шрифтом Courier New высотой 16 - 18 пунктов.

В Справке, подготовленной с использованием программного обеспечения, при распечатке на принтере допускается отсутствие обрамления знакомест и прочерков для незаполненных знакомест. Расположение и размеры Справки не должны изменяться.

8. В Справке заполняются все реквизиты и суммовые показатели, если иное не предусмотрено настоящим Порядком.

9. Наличие в Справке исправлений не допускается.

10. Каждому показателю Справки соответствует одно поле, состоящее из определенного количества знакомест. В каждом поле указывается только один показатель.

Исключение составляют показатели, значением которых являются дата или десятичная дробь. Для десятичной дроби используются два поля, разделенные знаком "." (точка). Первое поле соответствует целой части десятичной дроби, второе - дробной части десятичной дроби.

11. Заполнение полей Справки значениями текстовых, числовых, кодовых показателей осуществляется слева направо начиная с первого (левого) знакоместа.

12. Показателям, выраженным в денежных единицах, соответствуют два поля, разделенные знаком "." (точка). Первое поле соответствует значению показателя, состоящее из целых денежных единиц, во втором - из части соответствующей денежной единицы.

13. Для указания даты используются по порядку три поля: день (поле из двух знакомест), месяц (поле из двух знакомест) и год (поле из четырех знакомест), разделенные знаком "."("точка").

14. Все значения стоимостных показателей указываются в рублях и копейках.

В случае если знакомест для указания дробной части больше, чем цифр, то в

свободных знакоместах соответствующего поля ставится прочерк. Например, сумма расходов на оказанные образовательные услуги заполняется по формату: 13 знакомест для целой части и 2 знакоместа для дробной части и, соответственно, при сумме расходов на оказанные образовательные услуги "1234356.50" они указываются "1234356------.50".

15. В поле "ИНН" в верхней части каждой страницы Справки указывается идентификационный номер налогоплательщика (далее - ИНН) образовательной организации/ИП.

При указании десятизначного ИНН образовательной организации в поле из двенадцати знакомест показатель заполняется слева направо начиная с первого знакоместа, в последних двух знакоместах ставится прочерк.

16. В поле "КПП" в верхней части каждой заполняемой страницы Справки указывается код причины постановки на учет (КПП) по месту нахождения образовательной организации (месту нахождения обособленного подразделения образовательной организации, по месту нахождения отделения иностранной организации).

Для индивидуальных предпринимателей, осуществляющих образовательную деятельность, поле не заполняется.

17. После заполнения необходимых листов Справки проставляется сквозная нумерация страниц в поле "Стр.", расположенном в верхней части каждой страницы.

18. В поле "Номер справки" указывается уникальный порядковый номер Справки, присваиваемый образовательной организацией/ИП в системе внутреннего учета за соответствующий налоговый период (год), в отношении каждого физического лица, обратившегося за выдачей соответствующей Справки, отдельно по каждому обучаемому.

Порядковый номер Справки должен содержать только числовое значение.

В случае заполнения корректирующей Справки поле "Номер справки" принимает такое же значение, что и в первичной Справке.

19. Поле "Номер корректировки" имеет сквозную нумерацию (например, "0--", "1--", "2--", ..., "10-" и так далее).

При заполнении образовательной организацией/ИП Справки (корректирующей Справки) учитываются Справки, ранее выданные налогоплательщику за соответствующий период, и сведения, представленные в отношении налогоплательщика за соответствующий период образовательной организацией/ИП в налоговый орган в электронной форме в порядке, предусмотренном абзацем первым пункта 3.1 статьи 221.1 Кодекса.

В случае заполнения образовательной организацией/ИП Справки (корректирующей Справки) с точно соответствующими сведениями, представленными ранее в отношении налогоплательщика образовательной организацией/ИП в налоговый орган в электронной форме, в поле "Номер корректировки" заполняется соответствующий номер корректировки, указанный при передаче соответствующих сведений в электронной форме в порядке, предусмотренном абзацем первым пункта 3.1 статьи 221.1 Кодекса.

При заполнении аннулирующей Справки указывается номер корректировки "999".

20. В поле "Отчетный год" указывается налоговый период (год), за который заполняется Справка, в котором осуществлялись соответствующие расходы по оплате образовательных услуг.

21. В поле "Данные образовательной организации / индивидуального предпринимателя, осуществляющего образовательную деятельность:" указывается сокращенное наименование (в случае отсутствия - полное наименование) образовательной организации (обособленного подразделения образовательной организации, отделения иностранной организации). Содержательная часть наименования (его аббревиатура или название) располагается в начале строки.

При заполнении Справки индивидуальным предпринимателем, оказывающим образовательные услуги, указывается фамилия, имя и отчество (при наличии) индивидуального предпринимателя.

22. В поле "Обучение проводилось по очной форме обучения" указывается соответствующий признак:

0 - нет;

1 - да.

23. В разделе "Данные физического лица (его супруга/супруги), оплатившего образовательные услуги (далее - налогоплательщик):" заполняются персональные данные физического лица, обратившегося за выдачей Справки:

23.1. В полях "Фамилия", "Имя", "Отчество" указываются соответственно фамилия, имя и отчество (при наличии) полностью, без сокращений, в соответствии с документом, удостоверяющим личность физического лица.

23.2. В поле "ИНН" указывается ИНН физического лица (при наличии).

При заполнении поля "ИНН" поля "Код вида документа", "Серия и номер", "Дата выдачи" раздела "Сведения о документе, удостоверяющем личность" не заполняются.

23.3. В поле "Дата рождения" указывается день, месяц и год рождения физического лица в соответствии с документом, удостоверяющим личность физического лица (цифрами день, месяц, год в формате ДД.ММ.ГГГГ).

23.4. В поле "Код вида документа" указывается код вида документа в соответствии с приложением к настоящему Порядку.

23.5. В поле "Серия и номер" указывается серия и номер документа, удостоверяющего личность физического лица. Серия и номер документа отделяются пробелом.

23.6. В поле "Дата выдачи" указывается соответственно дата выдачи документа, удостоверяющего личность физического лица.

24. В поле "Налогоплательщик и обучаемый являются одним лицом" указывается соответствующий признак:

0 - налогоплательщик и обучаемый не являются одним лицом;

1 - налогоплательщик и обучаемый являются одним лицом.

При указании признака "1" следующие поля раздела "Данные физического лица, которому оказаны образовательные услуги:" не заполняются, страница 002 Справки не заполняется.

25. В поле "Сумма расходов на оказанные образовательные услуги" указывается общая сумма произведенных расходов на оказанные образовательные услуги, согласованная супругами.

26. Общая сумма произведенных расходов на оказанные образовательные услуги указывается в Справке (в том числе в корректирующей Справке) нарастающим итогом за налоговый период (год).

27. В разделе "Достоверность и полноту сведений, указанных в настоящей справке, подтверждаю:" необходимые сведения заполняются в следующем порядке:

27.1. В полях "Фамилия", "Имя", "Отчество" указываются соответственно фамилия, имя и отчество (при наличии) сотрудника образовательной организации/ИП, заполняющего Справку для выдачи налогоплательщику.

При заполнении Справки индивидуальным предпринимателем, оказывающим самостоятельно образовательные услуги, в полях "Фамилия", "Имя", "Отчество" указываются соответственно фамилия, имя и отчество (при наличии) индивидуального предпринимателя.

27.2. В поле "Подпись" ставится подпись сотрудника образовательной организации/ИП, заполняющего Справку (заполняется на каждой странице Справки).

При заполнении Справки индивидуальным предпринимателем, оказывающим самостоятельно образовательные услуги, в поле "Подпись" ставится подпись индивидуального предпринимателя.

27.3. В поле "Дата" указывается день, месяц, год заполнения Справки (заполняется на каждой странице Справки).

28. Раздел "Зона QR-кода" может заполняться с использованием программного обеспечения, предусматривающего при распечатывании Справки вывод на странице Справки QR-кода, содержащего показатели Справки.

29. В разделе "Данные физического лица, которому оказаны образовательные услуги:" заполняются персональные данные обучаемого:

29.1. В полях "Фамилия", "Имя", "Отчество" указываются соответственно фамилия, имя и отчество (при наличии) полностью, без сокращений, в соответствии с документом, удостоверяющим личность физического лица.

29.2. В поле "ИНН" указывается ИНН обучаемого (при наличии).

При заполнении поля "ИНН" поля "Код вида документа", "Серия и номер", "Дата выдачи" раздела "Сведения о документе, удостоверяющем личность" не заполняются.

29.3. В поле "Дата рождения" указывается день, месяц и год рождения физического лица в соответствии с документом, удостоверяющим личность физического лица (цифрами день, месяц, год в формате ДД.ММ.ГГГГ).

29.4. В поле "Код вида документа" указывается код вида документа в соответствии с приложением к настоящему Порядку.

29.5. Поле "Серия и номер" заполняется с учетом положений подпункта 23.5 пункта 23 настоящего Порядка при наличии реквизитов в документе, удостоверяющем личность физического лица.

29.6. В поле "Дата выдачи" указывается дата выдачи документа, удостоверяющего личность физического лица.

Приложение
к Порядку заполнения формы
справки об оплате образовательных
услуг для представления в налоговый орган,
утвержденному приказом ФНС России

КОДЫ ВИДОВ ДОКУМЕНТА

Код Наименование документа
21 Паспорт гражданина Российской Федерации
03 Свидетельство о рождении
07 Военный билет
08 Временное удостоверение, выданное взамен военного билета
10 Паспорт иностранного гражданина
11 Свидетельство о рассмотрении ходатайства о признании лица беженцем на территории Российской Федерации по существу
12 Вид на жительство в Российской Федерации
13 Удостоверение беженца
14 Временное удостоверение личности гражданина Российской Федерации
15 Разрешение на временное проживание в Российской Федерации
19 Свидетельство о предоставлении временного убежища на территории Российской Федерации
23 Свидетельство о рождении, выданное уполномоченным органом иностранного государства
24 Удостоверение личности военнослужащего Российской Федерации
27 Военный билет офицера запаса
91 Иные документы

Приложение N 3
к приказу ФНС России
от 18 октября 2023 г. N ЕД-7-11/755@

ФОРМАТ ПРЕДСТАВЛЕНИЯ В НАЛОГОВЫЙ ОРГАН ОБРАЗОВАТЕЛЬНОЙ ОРГАНИЗАЦИЕЙ И ИНДИВИДУАЛЬНЫМ ПРЕДПРИНИМАТЕЛЕМ, ОСУЩЕСТВЛЯЮЩИМИ ОБРАЗОВАТЕЛЬНУЮ ДЕЯТЕЛЬНОСТЬ, СВЕДЕНИЙ О ФАКТИЧЕСКИХ РАСХОДАХ НАЛОГОПЛАТЕЛЬЩИКА НА ОКАЗАННЫЕ УСЛУГИ, НЕОБХОДИМЫХ ДЛЯ ПРЕДОСТАВЛЕНИЯ СОЦИАЛЬНОГО НАЛОГОВОГО ВЫЧЕТА ПО НАЛОГУ НА ДОХОДЫ ФИЗИЧЕСКИХ ЛИЦ, В ЭЛЕКТРОННОЙ ФОРМЕ

I. ОБЩИЕ СВЕДЕНИЯ

1. Настоящий формат описывает требования к XML-файлам (далее - файл обмена) передачи в налоговый орган образовательной организацией и индивидуальным предпринимателем, осуществляющими образовательную деятельность, сведений о фактических расходах налогоплательщика на оказанные услуги, необходимых для предоставления социального налогового вычета по налогу на доходы физических лиц, в электронной форме.

2. Номер версии настоящего формата 5.01, часть CCLXXX.

II. ОПИСАНИЕ ФАЙЛА ОБМЕНА

3. Имя файла обмена должно иметь следующий вид: R_T_A_K_O_GGGGMMDD_N, где:

R_T - префикс, принимающий значение UT_SVOPLOBUCH;

А_К - идентификатор получателя информации, где: А - идентификатор получателя, которому направляется файл обмена, К - идентификатор конечного получателя, для которого предназначена информация из данного файла обмена. Передача файла от отправителя к конечному получателю (К) может осуществляться в несколько этапов через другие налоговые органы, осуществляющие передачу файла на промежуточных этапах, которые обозначаются идентификатором А. В случае передачи файла от отправителя к конечному получателю при отсутствии налоговых органов, осуществляющих передачу на промежуточных этапах, значения идентификаторов А и К совпадают. Каждый из идентификаторов (А и К) имеет вид для налоговых органов - четырехразрядный код налогового органа;

О - идентификатор отправителя информации, имеет вид:

для организаций - девятнадцатиразрядный код (идентификационный номер налогоплательщика (далее - ИНН) и код причины постановки на учет (далее - КПП) организации (обособленного подразделения);

для физических лиц - двенадцатиразрядный код (ИНН физического лица, при наличии. При отсутствии ИНН - последовательность из двенадцати нулей).

GGGG - год формирования передаваемого файла, ММ - месяц, DD - день;

N - идентификационный номер файла. (Длина - от 1 до 36 знаков. Идентификационный номер файла должен обеспечивать уникальность файла).

Расширение имени файла - xml. Расширение имени файла может указываться как строчными, так и прописными буквами.

Параметры первой строки файла обмена

Первая строка XML-файла должна иметь следующий вид:

<?xml version ="1.0" encoding ="windows-1251"?>

Имя файла, содержащего XML-схему файла обмена, должно иметь следующий вид:

UT_SVOPLOBUCH_1_280_00_05_01_xx, где хх - номер версии схемы. Расширение имени файла - xsd.

XML-схема файла обмена приводится отдельным файлом и размещается на официальном сайте Федеральной налоговой службы в информационно-телекоммуникационной сети "Интернет".

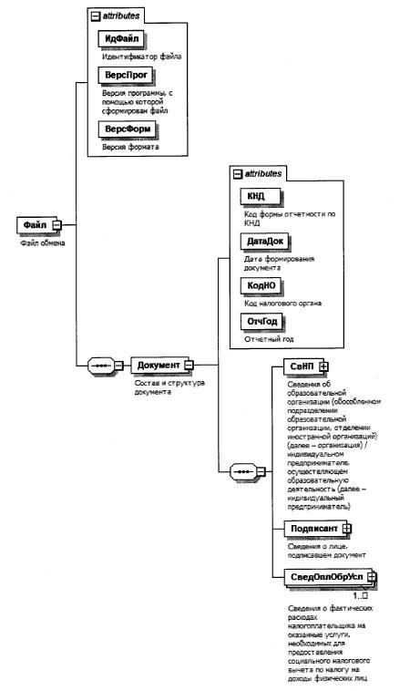
4. Логическая модель файла обмена представлена в виде диаграммы структуры файла обмена на рисунке 1 настоящего формата. Элементами логической модели файла обмена являются элементы и атрибуты XML-файла. Перечень структурных элементов логической модели файла обмена и сведения о них приведены в таблицах 4.1 - 4.11 настоящего формата.

Для каждого структурного элемента логической модели файла обмена приводятся следующие сведения:

наименование элемента. Приводится полное наименование элемента. В строке таблицы могут быть описаны несколько элементов, наименования которых разделены символом "|". Такая форма записи применяется при наличии в файле обмена только одного элемента из описанных в этой строке;

сокращенное наименование (код) элемента. Приводится сокращенное наименование элемента. Синтаксис сокращенного наименования должен удовлетворять спецификации XML;

признак типа элемента. Может принимать следующие значения: "С" - сложный элемент логической модели (содержит вложенные элементы), "П" - простой элемент логической модели, реализованный в виде элемента XML-файла, "А" - простой элемент логической модели, реализованный в виде атрибута элемента XML-файла. Простой элемент логической модели не содержит вложенные элементы;

формат элемента. Формат элемента представляется следующими условными обозначениями: Т - символьная строка; N - числовое значение (целое или дробное).

Формат символьной строки указывается в виде T(n-k) или Т(=k), где: n - минимальное количество знаков, к - максимальное количество знаков, символ "=" - разделитель, символ "=" означает фиксированное количество знаков в строке. В случае если минимальное количество знаков равно 0, формат имеет вид Т(0-k). В случае если максимальное количество знаков не ограничено, формат имеет вид Т(n-).

Формат числового значения указывается в виде N(m.k), где: m - максимальное количество знаков в числе, включая знак (для отрицательного числа), целую и дробную часть числа без разделяющей десятичной точки, k - максимальное число знаков дробной части числа. Если число знаков дробной части числа равно 0 (то есть число целое), то формат числового значения имеет вид N(m).

Для простых элементов, являющихся базовыми в XML, таких как элемент с типом "date", поле "Формат элемента" не заполняется. Для таких элементов в поле "Дополнительная информация" указывается тип базового элемента;

признак обязательности элемента определяет обязательность наличия элемента (совокупности наименования элемента и его значения) в файле обмена. Признак обязательности элемента может принимать следующие значения: "О" - наличие элемента в файле обмена обязательно; "Н" - наличие элемента в файле обмена необязательно, то есть элемент может отсутствовать. Если элемент принимает ограниченный перечень значений (по классификатору, кодовому словарю), то признак обязательности элемента дополняется символом "К". В случае если количество реализаций элемента может быть более одной, то признак обязательности элемента дополняется символом "М".

К вышеперечисленным признакам обязательности элемента может добавляться значение "У" в случае описания в XML-схеме условий, предъявляемых к элементу в файле обмена, описанных в графе "Дополнительная информация";

дополнительная информация содержит, при необходимости, требования к элементу файла обмена, не указанные ранее. Для сложных элементов указывается ссылка на таблицу, в которой описывается состав данного элемента. Для элементов, принимающих ограниченный перечень значений из классификатора (кодового словаря), указывается соответствующее наименование классификатора (кодового словаря) или приводится перечень возможных значений. Для классификатора (кодового словаря) может указываться ссылка на его местонахождение. Для элементов, использующих пользовательский тип данных, указывается наименование типового элемента.

Рисунок 1. Диаграмма структуры файла обмена

Таблица 4.1

Файл обмена (Файл)

Наименование элемента Сокращенное наименование (код) элемента Признак типа элемента Формат элемента Признак обязательности элемента Дополнительная информация
Идентификатор файла ИдФайл А Т(1-255) ОУ Содержит (повторяет) имя сформированного файла (без расширения)
Версия программы, с помощью которой сформирован файл ВерсПрог А Т(1-40) О
Версия формата ВерсФорм А Т(1-5) О Принимает значение: 5.01
Состав и структура документа Документ С О Состав элемента представлен в таблице 4.2

Таблица 4.2

Состав и структура документа (Документ)

Наименование элемента Сокращенное наименование (код) элемента Признак типа элемента Формат элемента Признак обязательности элемента Дополнительная информация
Код формы отчетности по КНД КНД А Т(=7) ОК Типовой элемент <КНДТип>.
Принимает значение: 1184045
Дата формирования документа ДатаДок А Т(=10) О Типовой элемент <ДатаТип>.
Дата в формате ДД.ММ.ГГГГ
Код налогового органа КодНО А Т(=4) ОК Типовой элемент <СОНОТип>
Отчетный год ОтчГод А О Типовой элемент <xs:gYear>.
Год в формате ГГГГ
Сведения об образовательной организации (обособленном подразделении образовательной организации, отделении иностранной организаций) (далее - образовательная организация) / индивидуальном предпринимателе, осуществляющем образовательную деятельность (далее - индивидуальный предприниматель) СвНП С О Состав элемента представлен в таблице 4.3
Сведения о лице, подписавшем документ Подписант С О Состав элемента представлен в таблице 4.6
Сведения о фактических расходах налогоплательщика на оказанные услуги, необходимых для предоставления социального налогового вычета по налогу на доходы физических лиц СведОплОбрУсл С ОМ Состав элемента представлен в таблице 4.8

Таблица 4.3

Сведения об образовательной организации / индивидуальном предпринимателе (СвНП)

Наименование элемента Сокращенное наименование (код) элемента Признак типа элемента Формат элемента Признак обязательности элемента Дополнительная информация
Образовательная организация |
Индивидуальный
предприниматель
НПЮЛ
НПИП
С
С
О
О
Состав элемента представлен в таблице 4.4
Состав элемента представлен в таблице 4.5

Таблица 4.4

Образовательная организация (НПЮЛ)

Наименование элемента Сокращенное наименование (код) элемента Признак типа элемента Формат элемента Признак обязательности элемента Дополнительная информация
Наименование организации НаимОрг А Т(1-1000) О
ИНН организации ИННЮЛ А Т(=10) О Типовой элемент <ИННЮЛТип>
КПП КПП А Т(=9) О Типовой элемент <КППТип>

Таблица 4.5

Индивидуальный предприниматель (НПИП)

Наименование элемента Сокращенное наименование (код) элемента Признак типа элемента Формат элемента Признак обязательности элемента Дополнительная информация
ИНН индивидуального предпринимателя ИННФЛ А Т(=12) О Типовой элемент <ИННФЛТип>
Фамилия, имя, отчество (при наличии) индивидуального предпринимателя ФИО С О Типовой элемент <ФИОТип>.
Состав элемента представлен в таблице 4.11

Таблица 4.6

Сведения о лице, подписавшем документ (Подписант)

Наименование элемента Сокращенное наименование (код) элемента Признак типа элемента Формат элемента Признак обязательности элемента Дополнительная информация
Признак лица, подписавшего документ ПрПодп А Т(=1) ОК Принимает значение:
1 - руководитель организации (индивидуальный предприниматель) |
2 - представитель организации (индивидуального предпринимателя)
Фамилия, имя, отчество (при наличии) ФИО С НУ Типовой элемент <ФИОТип>.
Состав элемента представлен в таблице 4.11.
Элемент обязателен при выполнении одного из условий:
- <ПрПодп>=2 |
- <ПрПодп>=1 и наличие <НПЮЛ>
Сведения о представителе организации (индивидуального предпринимателя) СвПред С НУ Состав элемента представлен в таблице 4.7.
Элемент обязателен для <ПрПодп>=2

Таблица 4.7

Сведения о представителе организации (индивидуального предпринимателя) (СвПред)

Наименование элемента Сокращенное наименование (код) элемента Признак типа элемента Формат элемента Признак обязательности элемента Дополнительная информация
Наименование документа, подтверждающего полномочия представителя НаимДок А Т(1-120) О Для доверенности, совершенной в электронной форме, необходимо указывать GUID доверенности

Таблица 4.8

Сведения о фактических расходах налогоплательщика на оказанные услуги, необходимых для предоставления социального налогового вычета по налогу на доходы физических лиц (СведОплОбУсл)

Наименование элемента Сокращенное наименование (код) элемента Признак типа элемента Формат элемента Признак обязательности элемента Дополнительная информация
Номер сведений НомерСвед А Т(1-12) О Содержит только числовые символы.
Указывается уникальный порядковый номер сведений, присваиваемый образовательной организацией, индивидуальным предпринимателем, осуществляющим образовательную деятельность, в системе внутреннего учета за соответствующий налоговый период (год), в отношении каждого лица, обратившегося за представлением сведений в налоговый орган в электронной форме, отдельно по каждому по каждому физическому лицу, которому непосредственно оказаны образовательные услуги
Номер корректировки НомКорр А N(3) О Принимает значение:
0 - первичный документ,
1 - 998 - номер корректировки для корректирующего документа,
999 - при представлении аннулирующих сведений
Показатель имеет сквозную нумерацию.
В случае выдачи ранее физическому лицу, оплатившему соответствующую услугу (или его супругу/супруге) за соответствующий налоговый период (год) образовательной организацией / индивидуальным предпринимателем, осуществляющими образовательную деятельность Справки об оплате образовательных услуг для представления в налоговый орган (далее - Справка), указывается последовательно соответствующий номер корректировки.
В случае представления сведений с точно соответствующими сведениями, указанными в Справке, заполняется соответствующий номер корректировки, указанный в Справке.
Обучение проводилось по очной форме обучения ПрФормОбуч А Т(=1) ОК Принимает значение:
0 - нет |
1 - да
Налогоплательщик и обучаемый являются одним лицом ПрОбуч А Т(=1) ОКУ Принимает значение:
0 - нет |
1 - да
Принимает значение 1 при <ПрФормОбуч>=0
Сумма расходов на оказанные образовательные услуги СуммаРасх А N(15.2) О Указывается сумма расходов нарастающим итогом с начала налогового периода
Данные физического лица (его супруга/супруги), оплатившего образовательные услуги (далее - налогоплательщик) НППлатОбрУсл С О Типовой элемент <ДанФИОТип>.
Состав элемента представлен в таблице 4.9
Данные физического лица, которому оказаны образовательные услуги Обучаемый С НУ Типовой элемент <ДанФИОТип>.
Состав элемента представлен в таблице 4.9.
Элемент обязателен при <ПрОбуч>=0 и не заполняется при <ПрОбуч>=1

Таблица 4.9

Данные физического лица (ДанФИОТип)

Наименование элемента Сокращенное наименование (код) элемента Признак типа элемента Формат элемента Признак обязательности элемента Дополнительная информация
ИНН ИНН А Т(=12) Н Типовой элемент <ИННФЛТип>
Дата рождения ДатаРожд А Т(=10) О Типовой элемент <ДатаТип>.
Дата в формате ДД.ММ.ГГГГ
Фамилия, имя, отчество (при наличии) ФИО С О Типовой элемент <ФИОТип>.
Состав элемента представлен в таблице 4.11
Сведения о документе, удостоверяющем личность СведДок С НУ Элемент обязателен при отсутствии элемента <ИНН>.
Состав элемента представлен в таблице 4.10

Таблица 4.10

Сведения о документе, удостоверяющем личность (СведДок)

Наименование элемента Сокращенное наименование (код) элемента Признак типа элемента Формат элемента Признак обязательности элемента Дополнительная информация
Код вида документа КодВидДок А Т(=2) ОК Принимает значение:
21 - Паспорт гражданина Российской Федерации |
03 - Свидетельство о рождении |
07 - Военный билет |
08 - Временное удостоверение, выданное взамен военного билета |
10 - Паспорт иностранного гражданина |
11 - Свидетельство о рассмотрении ходатайства о признании лица беженцем на территории Российской Федерации по существу |
12 - Вид на жительство в Российской Федерации |
13 - Удостоверение беженца |
14 - Временное удостоверение личности гражданина Российской Федерации |
15 - Разрешение на временное проживание в Российской Федерации |
19 - Свидетельство о предоставлении временного убежища на территории Российской Федерации |
23 - Свидетельство о рождении, выданное уполномоченным органом иностранного государства|
24 - Удостоверение личности военнослужащего Российской Федерации |
27 - Военный билет офицера запаса |
91 - Иные документы
Серия и номер СерНомДок А Т(1-25) О
Дата выдачи ДатаДок А Т(=10) О Типовой элемент <ДатаТип>.
Дата в формате ДД.ММ.ГГГГ

Таблица 4.11

Фамилия, имя, отчество (ФИОТип)

Наименование элемента Сокращенное наименование (код) элемента Признак типа элемента Формат элемента Признак обязательности элемента Дополнительная информация
Фамилия Фамилия А Т(1-60) О
Имя Имя А Т(1-60) О
Отчество Отчество А Т(1-60) Н

Приложение N 4
к приказу ФНС России
от 18 октября 2023 г. N ЕД-7-11/755@

ПОРЯДОК ПРЕДСТАВЛЕНИЯ В НАЛОГОВЫЙ ОРГАН ОБРАЗОВАТЕЛЬНОЙ ОРГАНИЗАЦИЕЙ И ИНДИВИДУАЛЬНЫМ ПРЕДПРИНИМАТЕЛЕМ, ОСУЩЕСТВЛЯЮЩИМИ ОБРАЗОВАТЕЛЬНУЮ ДЕЯТЕЛЬНОСТЬ, СВЕДЕНИЙ О ФАКТИЧЕСКИХ РАСХОДАХ НАЛОГОПЛАТЕЛЬЩИКА НА ОКАЗАННЫЕ УСЛУГИ, НЕОБХОДИМЫХ ДЛЯ ПРЕДОСТАВЛЕНИЯ СОЦИАЛЬНОГО НАЛОГОВОГО ВЫЧЕТА ПО НАЛОГУ НА ДОХОДЫ ФИЗИЧЕСКИХ ЛИЦ, В ЭЛЕКТРОННОЙ ФОРМЕ

1. Настоящий порядок определяет порядок представления в налоговый орган образовательными организациями (обособленными подразделениями образовательных организаций, отделениями иностранных организаций, индивидуальными предпринимателями, осуществляющими образовательную деятельность) (далее - образовательная организация/ИП), имеющими соответствующие лицензии, выданные в соответствии с законодательством Российской Федерации (за исключением случаев осуществления индивидуальными предпринимателями образовательной деятельности непосредственно), оказывающими в том числе платные образовательные услуги, сведений о фактических расходах налогоплательщика на оказанные услуги, необходимых для предоставления социального налогового вычета по налогу на доходы физических лиц, предусмотренного подпунктом 2 пункта 1 статьи 219 Налогового кодекса Российской Федерации (далее - Кодекс), в электронной форме (далее - Сведения).

2. Сведения представляются в налоговый орган в электронной форме на основании заявления физического лица (его супруга/супруги), непосредственно оплатившего образовательную услугу (далее - налогоплательщик), образовательной организацией/ИП, в которой были понесены соответствующие расходы, при наличии у указанной образовательной организации/ИП технической возможности, а также при соблюдении условий, указанных в абзаце третьем подпунктом 2 пункта 1 статьи 219 Кодекса.

3. Сведения должны быть представлены в течение 30 календарных дней после дня подачи заявления налогоплательщика за запрашиваемый налоговый период (год) (как за текущий, так и по итогам налогового периода), в котором была оказана услуга и в котором осуществлялись соответствующие расходы.

4. Представление Сведений в отношении одних и тех же понесенных расходов на оказанные образовательные услуги одновременно налогоплательщику и его супругу (супруге) не допускается.

5. В случае обращения налогоплательщика к образовательной организации/ИП для представления в налоговый орган сведений об оплате образовательных услуг, оказанных ему, его детям в возрасте до 24 лет, подопечным в возрасте до 18 лет, бывшим подопечным в возрасте до 24 лет, брату (сестре) в возрасте до 24 лет, супругу (супруге) для предоставления социального налогового вычета, предусмотренного подпунктом 2 пункта 1 статьи 219 Кодекса, в порядке, предусмотренном абзацем первым пункта 3.1 статьи 221.1 Кодекса, Сведения представляются в налоговый орган по каждому физическому лицу, которому непосредственно оказаны образовательные услуги.

6. При представлении Сведений в электронной форме (в том числе корректирующих) учитываются Справки об оплате образовательных услуг для представления в налоговый орган, выданные образовательной организацией/ИП за налоговый период (год), в котором оказывалась образовательная услуга и в котором осуществлялись соответствующие расходы, налогоплательщику на бумажном носителе.

7. Сведения представляются в налоговый орган по месту нахождения образовательной организации (месту нахождения обособленного подразделения образовательной организации, месту нахождения отделения иностранной организации), по месту жительства индивидуального предпринимателя.

8. Представление образовательными организациями/ИП в налоговый орган Сведений осуществляется в электронной форме по телекоммуникационным каналам связи с применением усиленной квалифицированной электронной подписи в порядке, установленном приказом ФНС России от 16.07.2020 N ЕД-7-2/448@ "Об утверждении Порядка направления и получения документов, предусмотренных Налоговым кодексом Российской Федерации и используемых налоговыми органами при реализации своих полномочий в отношениях, регулируемых законодательством о налогах и сборах, а также представления документов по требованию налогового органа в электронной форме по телекоммуникационным каналам связи" (зарегистрирован Министерством юстиции Российской Федерации 19.08.2020, регистрационный N 59335) с изменениями, внесенными приказами ФНС России от 23.10.2020 N ЕД-7-15/772@ (зарегистрирован Министерством юстиции Российской Федерации 01.12.2020, регистрационный N 61185), от 07.09.2021 N ЕД-7-8/795@ (зарегистрирован Министерством юстиции Российской Федерации 19.10.2021, регистрационный N65470), от 23.12.2022 N ЕД-7-21/1250@ (зарегистрирован Министерством юстиции Российской Федерации 08.02.2023, регистрационный N 72283).