Приказ ФНС РФ от 12.10.2023 N БВ-7-11/734@

"Об утверждении форм документов, используемых при получении налоговых вычетов по налогу на доходы физических лиц в упрощенном порядке, а также форматов представления заявлений о получении налоговых вычетов по налогу на доходы физических лиц в упрощенном порядке в электронной форме"
Редакция от 12.10.2023 — Документ утратил силу, см. «Приказ ФНС РФ от 18.10.2024 N ЕД-7-11/871@»

Зарегистрировано в Минюсте России 1 декабря 2023 г. N 76232

ФЕДЕРАЛЬНАЯ НАЛОГОВАЯ СЛУЖБА

ПРИКАЗ
от 12 октября 2023 г. N БВ-7-11/734@

ОБ УТВЕРЖДЕНИИ ФОРМ ДОКУМЕНТОВ, ИСПОЛЬЗУЕМЫХ ПРИ ПОЛУЧЕНИИ НАЛОГОВЫХ ВЫЧЕТОВ ПО НАЛОГУ НА ДОХОДЫ ФИЗИЧЕСКИХ ЛИЦ В УПРОЩЕННОМ ПОРЯДКЕ, А ТАКЖЕ ФОРМАТОВ ПРЕДСТАВЛЕНИЯ ЗАЯВЛЕНИЙ О ПОЛУЧЕНИИ НАЛОГОВЫХ ВЫЧЕТОВ ПО НАЛОГУ НА ДОХОДЫ ФИЗИЧЕСКИХ ЛИЦ В УПРОЩЕННОМ ПОРЯДКЕ В ЭЛЕКТРОННОЙ ФОРМЕ

В соответствии с абзацем первым пункта 4 статьи 31 части первой Налогового кодекса Российской Федерации, пунктом 2 и абзацем первым пункта 4 статьи 221.1 части второй Налогового кодекса Российской Федерации, Положения о Федеральной налоговой службе, утвержденного постановлением Правительства Российской Федерации от 30.09.2004 N 506, в целях предоставления налогоплательщикам налоговых вычетов по налогу на доходы физических лиц в упрощенном порядке, а также в связи с принятием Федерального закона от 31.07.2023 N 389-ФЗ "О внесении изменений в части первую и вторую Налогового кодекса Российской Федерации, отдельные законодательные акты Российской Федерации и о приостановлении действия абзаца второго пункта 1 статьи 78 части первой Налогового кодекса Российской Федерации" приказываю:

1. Утвердить:

форму заявления о получении инвестиционного и имущественного налоговых вычетов по налогу на доходы физических лиц в упрощенном порядке согласно приложению N 1 к настоящему приказу;

форму заявления о получении социальных налоговых вычетов по налогу на доходы физических лиц в упрощенном порядке согласно приложению N 2 к настоящему приказу;

форму сообщения о невозможности получения имущественных налоговых вычетов, предусмотренных подпунктами 3 и (или) 4 пункта 1 статьи 220 Налогового кодекса Российской Федерации, в упрощенном порядке согласно приложению N 3 к настоящему приказу;

форму сообщения о невозможности получения инвестиционного налогового вычета, предусмотренного подпунктом 2 пункта 1 статьи 219.1 Налогового кодекса Российской Федерации, в упрощенном порядке согласно приложению N 4 к настоящему приказу;

форму сообщения о невозможности получения социального налогового вычета по налогу на доходы физических лиц в упрощенном порядке согласно приложению N 5 к настоящему приказу;

формат представления заявления о получении инвестиционного и имущественного налоговых вычетов по налогу на доходы физических лиц в упрощенном порядке в электронной форме согласно приложению N 6 к настоящему приказу;

формат представления заявления о получении социальных налоговых вычетов по налогу на доходы физических лиц в упрощенном порядке в электронной форме согласно приложению N 7 к настоящему приказу.

2. Признать утратившим силу приказ Федеральной налоговой службы от 01.06.2021 N ЕД-7-11/535@ "Об утверждении форм документов, используемых при применении упрощенного порядка получения налоговых вычетов по налогу на доходы физических лиц, а также формата представления заявления о получении налоговых вычетов по налогу на доходы физических лиц в упрощенном порядке через личный кабинет налогоплательщика в электронной форме" (зарегистрирован Министерством юстиции Российской Федерации 05.07.2021, регистрационный N 64098).

3. Установить, что настоящий приказ вступает в силу с 1 января 2024 года.

4. Контроль за исполнением настоящего приказа возложить на заместителя руководителя Федеральной налоговой службы, координирующего методологическое обеспечение работы налоговых органов по вопросам исчисления, полноты и своевременности внесения в соответствующий бюджет налога на доходы физических лиц.

Исполняющий обязанности руководителя
Федеральной налоговой службы
В.В. БАЦИЕВ

Приложение N 1
к приказу ФНС России
от 12.10.2023 N БВ-7-11/734@

ИНН      
         
    Стр. 001  

Форма по КНД 1150117

ЗАЯВЛЕНИЕ О ПОЛУЧЕНИИ ИНВЕСТИЦИОННОГО И ИМУЩЕСТВЕННОГО НАЛОГОВЫХ ВЫЧЕТОВ ПО НАЛОГУ НА ДОХОДЫ ФИЗИЧЕСКИХ ЛИЦ В УПРОЩЕННОМ ПОРЯДКЕ

Представляется в налоговый орган (код)   Номер заявления  
Фамилия  
   
Имя  
   
Отчество <1>  
В порядке, предусмотренном пунктом 2 статьи 221.1 Налогового кодекса Российской Федерации, и на основании пункта 9 и (или) 10 статьи 220 Налогового кодекса Российской Федерации прошу
предоставить мне за   <2> годы(ы) в упрощенном порядке:  

1 - инвестиционный налоговый вычет, предусмотренный подпунктом 2 пункта 1 статьи 219.1 Налогового кодекса Российской Федерации;
  2 - имущественные налоговые вычеты, предусмотренные подпунктами 3 и (или) 4 пункта 1 статьи 220 Налогового кодекса Российской Федерации;
  3 - имущественные налоговые вычеты, предусмотренные подпунктами 3 и (или) 4 пункта 1 статьи 220 Налогового кодекса Российской Федерации, в сумме неиспользованного в предыдущих налоговых периодах остатка имущественных налоговых вычетов

Реквизиты индивидуального инвестиционного счета в случае заявления права на получение инвестиционного налогового вычета, предусмотренного подпунктом 2 пункта 1 статьи 219.1 Налогового кодекса Российской Федерации:

Профессиональный участник рынка ценных бумаг

(наименование)
ИНН   КПП    
   
Дата открытия счета   .   .    
               
Номер договора   Дата заключения договора   .   .  
         
Сумма денежных средств, внесенных на индивидуальный инвестиционный счет   .  
                                 
Сумма внесенных на индивидуальный инвестиционный счет денежных средств, в отношении которых заявлено право на получение налогового вычета, с учетом ограничений, установленных подпунктом 1 пункта 3 статьи 219.1 Налогового кодекса Российской Федерации, а также с учетом общей суммы налогооблагаемых доходов, к которым возможно применение налоговых вычетов            
           
  .  

ИНН      
         
    Стр.    

Сведения, подтверждающие право на получение имущественных налоговых вычетов, предусмотренных подпунктами 3 и (или) 4 пункта 1 статьи 220 Налогового кодекса Российской Федерации, в сумме фактически произведенных налогоплательщиком расходов:

Сведения об объекте недвижимого имущества: Вид объекта недвижимого имущества <3>
Кадастровый номер объекта недвижимого имущества
         
Стоимость недвижимого имущества в соответствии с договором   .    
         
Сумма расходов на приобретение недвижимого имущества, в отношении которых заявлено право на получение налогового вычета, с учетом ограничений, установленных подпунктом 1 пункта 3 статьи 220 Налогового кодекса Российской Федерации, а также с учетом общей суммы налогооблагаемых доходов, к которым возможно применение налоговых вычетов        
       
  .    

в том числе (заполняется налогоплательщиками, получающими пенсии в соответствии с законодательством Российской Федерации):
за   год   .    
           
за   год   .    
           
за   год   .    
           
за   год   .    
             
Остаток имущественного налогового вычета (без учета процентов по займам (кредитам), переходящий на следующий налоговый период   .    
                 
Сумма расходов на погашение процентов, в отношении которых заявлено право на получение налогового вычета, с учетом ограничений, установленных абзацем первым пункта 4 статьи 220 Налогового кодекса Российской Федерации, а также с учетом общей суммы налогооблагаемых доходов, к которым возможно применение налоговых вычетов        
       
  .  

в том числе (заполняется налогоплательщиками, получающими пенсии в соответствии с законодательством Российской Федерации):
за   год   .    
           
за   год   .    
           
за   год   .    
           
за   год   .    
               
Остаток имущественного налогового вычета по расходам на погашение процентов по займам (кредитам), переходящий на следующий налоговый период   .    
       
Сведения о кредитной организации:        
 
 
 
(наименование)
ИНН   КПП    
ИНН      
         
    Стр.    

Сведения, подтверждающие право на получение имущественных налоговых вычетов, предусмотренных подпунктами 3 и (или) 4 пункта 1 статьи 220 Налогового кодекса Российской Федерации, в сумме неиспользованного в предыдущих налоговых периодах остатка имущественных налоговых вычетов:

Сведения об объекте недвижимого имущества: Вид объекта недвижимого имущества <3>
Кадастровый номер объекта недвижимого имущества
Сумма остатка имущественного налогового вычета, предусмотренного подпунктом 3 пункта 1 статьи 220 Налогового кодекса Российской Федерации, перешедшего с предыдущих налоговых периодов, в отношении которых заявлено право на получение налогового вычета, с учетом ограничений, установленных подпунктом 1 пункта 3 статьи 220 Налогового кодекса Российской Федерации, а также с учетом общей суммы налогооблагаемых доходов, к которым возможно применение налоговых вычетов        
       
  .    

в том числе (заполняется налогоплательщиками, получающими пенсии в соответствии с законодательством Российской Федерации):
за   год   .    
           
за   год   .    
           
за   год   .    
           
за   год   .    
 
Остаток имущественного налогового вычета (без учета процентов по займам (кредитам), переходящий на следующий налоговый период   .    
       
Сумма остатка имущественного налогового вычета, предусмотренного подпунктом 4 пункта 1 статьи 220 Налогового кодекса Российской Федерации, перешедшего с предыдущих налоговых периодов, в отношении которых заявлено право на получение налогового вычета, с учетом ограничений, установленных абзацем первым пункта 4 статьи 220 Налогового кодекса Российской Федерации, а также с учетом общей суммы налогооблагаемых доходов, к которым возможно применение налоговых вычетов        
       
  .    

в том числе (заполняется налогоплательщиками, получающими пенсии в соответствии с законодательством Российской Федерации):
за   год   .    
             
за   год   .    
             
за   год   .    
             
за   год   .    
                   
Остаток имущественного налогового вычета (без учета процентов по займам (кредитам), переходящий на следующий налоговый период   .    
       
ИНН      
         
    Стр.    

Прошу перечислить сумму денежных средств, формирующих положительное сальдо единого налогового счета, по данному заявлению на банковский счет по следующим реквизитам:

Наименование банка
 
БИК    
     
Номер счета налогоплательщика    
Получатель  
Фамилия  
   
Имя  
   
Отчество <1>  

<1> Отчество указывается при наличии.

<2> При заполнении нескольких периодов, периоды указываются через запятую.

<3> Указывается объект недвижимого имущества, по которому заявляется налоговый вычет: 1 - жилой дом, 2 - квартира, 3 - комната, 4 - доля (доли) в жилом доме, квартире, комнате, земельном участке, 6 - земельный участок, на котором расположен приобретенный жилой дом, 7 - жилой дом с земельным участком.

Приложение N 2
к приказу ФНС России
от 12.10.2023 N БВ-7-11/734@

ИНН      
         
    Стр. 001  

Форма по КНД 1150130

ЗАЯВЛЕНИЕ О ПОЛУЧЕНИИ СОЦИАЛЬНЫХ НАЛОГОВЫХ ВЫЧЕТОВ ПО НАЛОГУ НА ДОХОДЫ ФИЗИЧЕСКИХ ЛИЦ В УПРОЩЕННОМ ПОРЯДКЕ

Представляется в налоговый орган (код)   Номер заявления  
Фамилия  
   
Имя  
   
Отчество <1>  
В порядке, предусмотренном пунктом 2 статьи 221.1 Налогового кодекса Российской Федерации прошу предоставить мне за  
год следующие социальные налоговые вычеты в упрощенном порядке:    

1 - в сумме, уплаченной за обучение в организациях, осуществляющих образовательную деятельность, а также за обучение моих брата (сестры) в возрасте до 24 лет, супруга (супруги) по очной форме обучения в организациях, осуществляющих образовательную деятельность;
  2 - в сумме, уплаченной за обучение моих детей в возрасте до 24 лет, подопечных в возрасте до 18 лет, бывших подопечных после прекращения опеки или попечительства в возрасте до 24 лет по очной форме обучения в организациях, осуществляющих образовательную деятельность;
  3 - в сумме, уплаченной за медицинские услуги (за исключением расходов по дорогостоящим видам лечения), оказанные медицинскими организациями, индивидуальными предпринимателями, осуществляющими медицинскую деятельность, мне, моим супругу (супруге), родителям, детям (в том числе усыновленным) в возрасте до 18 лет (до 24 лет, если дети (в том числе усыновленные) являются обучающимися по очной форме обучения в организациях, осуществляющих образовательную деятельность), подопечным в возрасте до 18 лет (бывшим подопечным, после прекращения опеки или попечительства, обучающимся по очной форме обучения в организациях, осуществляющих образовательную деятельность, в возрасте до 24 лет);
  4 - в сумме, уплаченной за медицинские услуги по дорогостоящим видам лечения, оказанные медицинскими организациями, индивидуальными предпринимателями, осуществляющими медицинскую деятельность, мне, моим супругу (супруге), родителям, детям (в том числе усыновленным) в возрасте до 18 лет (до 24 лет, если дети (в том числе усыновленные) являются обучающимися по очной форме обучения в организациях, осуществляющих образовательную деятельность), подопечным в возрасте до 18 лет (бывшим подопечным, после прекращения опеки или попечительства, обучающимся по очной форме обучения в организациях, осуществляющих образовательную деятельность, в возрасте до 24 лет);
  5 - в сумме страховых взносов, уплаченных мной по договорам добровольного личного страхования, а также по договорам добровольного страхования моих супруга (супруги), родителей, детей (в том числе усыновленных) в возрасте до 18 лет (до 24 лет, если дети (в том числе усыновленные) являются обучающимися по очной форме обучения в организациях, осуществляющих образовательную деятельность), подопечных в возрасте до 18 лет (бывших подопечных, после прекращения опеки или попечительства, обучающихся по очной форме обучения в организациях, осуществляющих образовательную деятельность, в возрасте до 24 лет);
  6 - в сумме уплаченных мной пенсионных взносов по договору (договорам) негосударственного пенсионного обеспечения, заключенному (заключенным) с негосударственным пенсионным фондом в мою пользу и (или) в пользу членов семьи и (или) близких родственников в соответствии с Семейным кодексом Российской Федерации (супругов, родителей и детей, в том числе усыновителей и усыновленных, дедушки, бабушки и внуков, полнородных и неполнородных (имеющих общих отца или мать) братьев и сестер), детей-инвалидов, находящихся под опекой (попечительством);
  7 - в сумме уплаченных мной страховых взносов по договору (договорам) добровольного пенсионного страхования, заключенному (заключенным) со страховой организацией в мою пользу и (или) в пользу супруга (в том числе вдовы, вдовца), родителей (в том числе усыновителей), детей-инвалидов (в том числе усыновленных, находящихся под опекой (попечительством);
  8 - в сумме уплаченных мной страховых взносов по договору (договорам) добровольного страхования жизни, если такие договоры заключаются на срок не менее пяти лет, заключенному (заключенным) со страховой организацией в мою пользу и (или) в пользу супруга (в том числе вдовы, вдовца), родителей (в том числе усыновителей), детей (в том числе усыновленных, находящихся под опекой (попечительством);
  9 - в сумме, уплаченной за физкультурно-оздоровительные услуги, оказанные мне, моим детям (в том числе усыновленным) в возрасте до 18 лет (до 24 лет, если дети (в том числе усыновленные) являются обучающимися по очной форме обучения в организациях, осуществляющих образовательную деятельность), подопечным в возрасте до 18 лет (бывшим подопечным, после прекращения опеки или попечительства, обучающимся по очной форме обучения в организациях, осуществляющих образовательную деятельность, в возрасте до 24 лет), физкультурно-спортивными организациями, индивидуальными предпринимателями, осуществляющими деятельность в области физической культуры и спорта в качестве основного вида деятельности.
ИНН      
         
    Стр.    

Сведения, подтверждающие право на получение социальных налоговых вычетов в сумме, уплаченной за обучение в организациях, осуществляющих образовательную деятельность, а также за обучение моих брата (сестры) в возрасте до 24 лет, супруга (супруги) по очной форме обучения в организациях, осуществляющих образовательную деятельность

Сведения об образовательной организации/индивидуальном предпринимателе, осуществляющем образовательную деятельность:
 
 
(наименование организации/фамилия, имя, отчество <1> индивидуального предпринимателя)
ИНН   КПП    
Сведения о физическом лице, которому оказаны образовательные услуги:
Фамилия  
   
Имя  
   
Отчество <1>  
     
ИНН <2>    
Сумма расходов на обучение, в отношении которых заявлено право на получение социального налогового вычета, с учетом ограничений, установленных абзацем восьмым пункта 2 статьи 219 Налогового кодекса Российской Федерации, а также с учетом общей суммы налогооблагаемых доходов, к которым возможно применение налоговых вычетов
    .    

Сведения, подтверждающие право на получение социальных налоговых вычетов в сумме, уплаченной за обучение моих детей в возрасте до 24 лет, подопечных в возрасте до 18 лет, бывших подопечных после прекращения опеки или попечительства в возрасте до 24 лет по очной форме обучения в организациях, осуществляющих образовательную деятельность

Сведения об образовательной организации/индивидуальном предпринимателе, осуществляющем образовательную деятельность:
(наименование организации/фамилия, имя, отчество <1> индивидуального предпринимателя)
ИНН   КПП    
Сведения о физическом лице, которому оказаны образовательные услуги:
Фамилия  
   
Имя  
   
Отчество <1>  
     
ИНН <2>    
Сумма расходов на обучение, в отношении которых заявлено право на получение социального налогового вычета, с учетом ограничений, установленных абзацем первым подпункта 2 пункта 1 статьи 219 Налогового кодекса Российской Федерации, а также с учетом общей суммы налогооблагаемых доходов, к которым возможно применение налоговых вычетов
    .    
ИНН      
         
    Стр.    

Сведения, подтверждающие право на получение социальных налоговых вычетов в сумме, уплаченной за медицинские услуги (за исключением расходов по дорогостоящим видам лечения), оказанные медицинскими организациями, индивидуальными предпринимателями, осуществляющими медицинскую деятельность, мне, моим супругу (супруге), родителям, детям (в том числе усыновленным) в возрасте до 18 лет (до 24 лет, если дети (в том числе усыновленные) являются обучающимися по очной форме обучения в организациях, осуществляющих образовательную деятельность), подопечным в возрасте до 18 лет (бывшим подопечным, после прекращения опеки или попечительства, обучающимся по очной форме обучения в организациях, осуществляющих образовательную деятельность, в возрасте до 24 лет)

Сведения о медицинской организации/индивидуальном предпринимателе, осуществляющем медицинскую деятельность:
(наименование медицинской организации/фамилия, имя, отчество <1> индивидуального предпринимателя)
ИНН   КПП    
Сведения о физическом лице, которому оказаны медицинские услуги:
Фамилия  
   
Имя  
   
Отчество <1>  
     
ИНН <2>    
Сумма расходов на медицинские услуги, в отношении которых заявлено право на получение социального налогового вычета, с учетом ограничений, установленных абзацем восьмым пункта 2 статьи 219 Налогового кодекса Российской Федерации, а также с учетом общей суммы налогооблагаемых доходов, к которым возможно применение налоговых вычетов
    .    

Сведения, подтверждающие право на получение социальных налоговых вычетов в сумме, уплаченной за медицинские услуги по дорогостоящим видам лечения, оказанные медицинскими организациями, индивидуальными предпринимателями, осуществляющими медицинскую деятельность, мне, моим супругу (супруге), родителям, детям (в том числе усыновленным) в возрасте до 18 лет (до 24 лет, если дети (в том числе усыновленные) являются обучающимися по очной форме обучения в организациях, осуществляющих образовательную деятельность), подопечным в возрасте до 18 лет (бывшим подопечным, после прекращения опеки или попечительства, обучающимся по очной форме обучения в организациях, осуществляющих образовательную деятельность, в возрасте до 24 лет)

Сведения о медицинской организации/индивидуальном предпринимателе, осуществляющем медицинскую деятельность:
(наименование медицинской организации/фамилия, имя, отчество <1> индивидуального предпринимателя)
ИНН   КПП    
Сведения о физическом лице, которому оказаны медицинские услуги:
Фамилия  
   
Имя  
   
Отчество <1>  
     
ИНН <2>    
Сумма расходов на медицинские услуги, в отношении которых заявлено право на получение социального налогового вычета, с учетом общей суммы налогооблагаемых доходов, к которым возможно применение налоговых вычетов
    .    
ИНН      
         
    Стр.    

Сведения, подтверждающие право на получение социальных налоговых вычетов в сумме страховых взносов, уплаченных по договорам добровольного личного страхования, а также по договорам добровольного страхования моих супруга (супруги), родителей, детей (в том числе усыновленных) в возрасте до 18 лет (до 24 лет, если дети (в том числе усыновленные) являются обучающимися по очной форме обучения в организациях, осуществляющих образовательную деятельность), подопечных в возрасте до 18 лет (бывших подопечных, после прекращения опеки или попечительства, обучающихся по очной форме обучения в организациях, осуществляющих образовательную деятельность, в возрасте до 24 лет)

Сведения о страховой организации:
(наименование организации)
ИНН   КПП    
Сведения о физическом лице, в пользу которого заключен договор добровольного страхования:
Фамилия  
   
Имя  
   
Отчество <1>  
     
ИНН <2>    
 
Дата договора   Номер договора  
Сумма расходов по договору (договорам) добровольного страхования, в отношении которых заявлено право на получение социального налогового вычета, с учетом ограничений, установленных абзацем восьмым пункта 2 статьи 219 Налогового кодекса Российской Федерации, а также с учетом общей суммы налогооблагаемых доходов, к которым возможно применение налоговых вычетов
    .    

Сведения, подтверждающие право на получение социальных налоговых вычетов в сумме уплаченных пенсионных взносов по договору (договорам) негосударственного пенсионного обеспечения, заключенному (заключенным) с негосударственным пенсионным фондом в мою пользу и (или) в пользу членов моей семьи и (или) близких родственников в соответствии с Семейным кодексом Российской Федерации (супругов, родителей и детей, в том числе усыновителей и усыновленных, дедушки, бабушки и внуков, полнородных и неполнородных (имеющих общих отца или мать) братьев и сестер), детей-инвалидов, находящихся под опекой (попечительством)

Сведения о негосударственном пенсионном фонде, оказывающем услуги негосударственного пенсионного обеспечения:
(наименование организации)
ИНН   КПП    
Сведения о физическом лице, в пользу которого заключен договор негосударственного пенсионного обеспечения:
Фамилия  
   
Имя  
   
Отчество <1>  
     
ИНН <2>    
 
Дата договора   Номер договора  
Сумма расходов по договору (договорам) негосударственного пенсионного обеспечения, в отношении которых заявлено право на получение социального налогового вычета, с учетом ограничений, установленных абзацем восьмым пункта 2 статьи 219 Налогового кодекса Российской Федерации, а также с учетом общей суммы налогооблагаемых доходов, к которым возможно применение налоговых вычетов
    .    
ИНН      
         
    Стр.    

Сведения, подтверждающие право на получение социальных налоговых вычетов в сумме уплаченных страховых взносов по договору (договорам) добровольного пенсионного страхования, заключенному (заключенным) со страховой организацией в мою пользу и (или) в пользу супруга (в том числе вдовы, вдовца), родителей (в том числе усыновителей), детей-инвалидов (в том числе усыновленных, находящихся под опекой (попечительством)

Сведения о страховой организации:
(наименование организации)
ИНН   КПП    
Сведения о физическом лице, в пользу которого заключен договор добровольного пенсионного страхования:
Фамилия  
   
Имя  
   
Отчество <1>  
     
ИНН <2>      
       
Дата договора   Номер договора  
Сумма расходов по договору (договорам) добровольного пенсионного страхования, в отношении которых заявлено право на получение социального налогового вычета, с учетом ограничений, установленных абзацем восьмым пункта 2 статьи 219 Налогового кодекса Российской Федерации, а также с учетом общей суммы налогооблагаемых доходов, к которым возможно применение налоговых вычетов
    .    

Сведения, подтверждающие право на получение социальных налоговых вычетов в сумме уплаченных мной страховых взносов по договору (договорам) добровольного страхования жизни, если такие договоры заключаются на срок не менее пяти лет, заключенному (заключенным) со страховой организацией в мою пользу и (или) в пользу супруга (в том числе вдовы, вдовца), родителей (в том числе усыновителей), детей (в том числе усыновленных, находящихся под опекой (попечительством)

Сведения о страховой организации:
(наименование организации)
ИНН   КПП    
Сведения о физическом лице, в пользу которого заключен договор добровольного страхования жизни:
Фамилия  
   
Имя  
   
Отчество <1>  
     
ИНН <2>      
 
Дата договора   Номер договора  
Сумма расходов по договору (договорам) добровольного страхования жизни, в отношении которых заявлено право на получение социального налогового вычета, с учетом ограничений, установленных абзацем восьмым пункта 2 статьи 219 Налогового кодекса Российской Федерации, а также с учетом общей суммы налогооблагаемых доходов, к которым возможно применение налоговых вычетов
    .    
ИНН      
         
    Стр.    

Сведения, подтверждающие право на получение социальных налоговых вычетов в сумме, уплаченной за физкультурно-оздоровительные услуги, оказанные мне, моим детям (в том числе усыновленным) в возрасте до 18 лет (до 24 лет, если дети (в том числе усыновленные) являются обучающимися по очной форме обучения в организациях, осуществляющих образовательную деятельность), подопечным в возрасте до 18 лет (бывшим подопечным, после прекращения опеки или попечительства, обучающимся по очной форме обучения в организациях, осуществляющих образовательную деятельность, в возрасте до 24 лет), физкультурно-спортивными организациями, индивидуальными предпринимателями, осуществляющими деятельность в области физической культуры и спорта в качестве основного вида деятельности

Сведения о физкультурно-спортивной организации/индивидуальном предпринимателе, осуществляющем деятельность в области физической культуры и спорта:
(наименование организации/фамилия, имя, отчество <1> индивидуального предпринимателя)
ИНН   КПП    
Сведения о физическом лице, которому оказаны физкультурно-оздоровительные услуги:
Фамилия  
   
Имя  
   
Отчество <1>  
     
ИНН <2>    
Сумма расходов на физкультурно-оздоровительные услуги, в отношении которых заявлено право на получение социального налогового вычета, с учетом ограничений, установленных абзацем восьмым пункта 2 статьи 219 Налогового кодекса Российской Федерации, а также с учетом общей суммы налогооблагаемых доходов, к которым возможно применение налоговых вычетов
    .    
ИНН      
         
    Стр.    

Прошу перечислить сумму денежных средств, формирующих положительное сальдо единого налогового счета, по данному заявлению на банковский счет по следующим реквизитам:

Наименование банка
 
БИК    
     
Номер счета налогоплательщика    
Получатель  
Фамилия  
   
Имя  
   
Отчество <1>  

<1> Отчество указывается при наличии.

<2> ИНН указывается при наличии.

Приложение N 3
к приказу ФНС России
от 12.10.2023 N БВ-7-11/734@

Форма по КНД 1125153

 
  (ИНН <1>, фамилия, имя, отчество <2> налогоплательщика)
 

СООБЩЕНИЕ О НЕВОЗМОЖНОСТИ ПОЛУЧЕНИЯ ИМУЩЕСТВЕННЫХ НАЛОГОВЫХ ВЫЧЕТОВ, ПРЕДУСМОТРЕННЫХ ПОДПУНКТАМИ 3 И (ИЛИ) 4 ПУНКТА 1 СТАТЬИ 220 НАЛОГОВОГО КОДЕКСА РОССИЙСКОЙ ФЕДЕРАЦИИ, В УПРОЩЕННОМ ПОРЯДКЕ
от ______________ г. N _______

  ,
(наименование налогового органа)  
рассмотрев сведения, представленные банком    
  наименование банка  
ИНН ________, КПП ________, __.__.____ г. в соответствии с пунктом 3 статьи 221.1 Налогового кодекса Российской Федерации, а также на основании информации, имеющейся в налоговом органе, сообщает о невозможности получения налогоплательщиком  
  (ИНН <1>, фамилия, имя, отчество <2>)  
   

имущественных налоговых вычетов, предусмотренных подпунктами 3 и (или) 4 пункта 1 статьи 220 Налогового кодекса Российской Федерации, в упрощенном порядке в связи со следующим:

1 - отсутствие в налоговом органе информации о зарегистрированном праве собственности на объект недвижимого имущества;
2 - несоответствие информации о собственнике объекта недвижимого имущества;
3 - несоответствие информации о кадастровом номере объекта недвижимого имущества;
4 - получение имущественных налоговых вычетов ранее в отношении иного объекта недвижимого имущества в полном объеме;
5 - предоставление имущественных налоговых вычетов на основании налоговой декларации по налогу на доходы физических лиц (форма 3-НДФЛ) в отношении указанных в информации банка расходов на приобретение объекта недвижимого имущества и (или) погашения целевого кредита;
6 - отсутствие в налоговом органе информации о налогооблагаемом доходе физического лица, к которому возможно применение налоговых вычетов;
7 - отсутствие сведений о наличии счета в банке для перечисления денежных средств налогоплательщику;
8 - иное:
 

<1> ИНН указывается при наличии.

<2> Отчество указывается при наличии.

Приложение N 4
к приказу ФНС России
от 12.10.2023 N БВ-7-11/734@

Форма по КНД 1125154

 
  (ИНН <1>, фамилия, имя, отчество <2> налогоплательщика)
 

СООБЩЕНИЕ О НЕВОЗМОЖНОСТИ ПОЛУЧЕНИЯ ИНВЕСТИЦИОННОГО НАЛОГОВОГО ВЫЧЕТА, ПРЕДУСМОТРЕННОГО ПОДПУНКТОМ 2 ПУНКТА 1 СТАТЬИ 219.1 НАЛОГОВОГО КОДЕКСА РОССИЙСКОЙ ФЕДЕРАЦИИ, В УПРОЩЕННОМ ПОРЯДКЕ
от ______________ г. N _______

  ,
(наименование налогового органа)  
рассмотрев сведения, представленные налоговым агентом  
    ,
наименование налогового агента  
   
ИНН ________, КПП ________, __.__.____ г. в соответствии с пунктом 3 статьи 221.1 Налогового кодекса Российской Федерации, а также на основании информации, имеющейся в налоговом органе, сообщает о невозможности получения налогоплательщиком  
  (ИНН <1>, фамилия, имя, отчество <2>)  
     
инвестиционного налогового вычета, предусмотренного подпунктом 2 пункта 1 статьи 219.1 Налогового кодекса Российской Федерации, в упрощенном порядке в связи со следующим:  

1 - отсутствие в налоговом органе информации об индивидуальном инвестиционном счете;
2 - не соблюдено условие о наличии у физического лица только одного действующего договора на ведение индивидуального инвестиционного счета, установленное подпунктом 3 пункта 3 статьи 219.1 Налогового кодекса Российской Федерации;
3 - предоставление инвестиционного налогового вычета на основании налоговой декларации по налогу на доходы физических лиц (форма 3-НДФЛ) в отношении денежных средств, внесенных на указанный в поступивших от налогового агента сведениях индивидуальный инвестиционный счет;
4 - отсутствие в налоговом органе информации о налогооблагаемом доходе физического лица, к которому возможно применение налогового вычета;
5 - отсутствие в налоговых органах сведений о наличии счета в банке для перечисления денежных средств налогоплательщику;
6 - иное:
   

<1> ИНН указывается при наличии.

<2> Отчество указывается при наличии.

Приложение N 5
к приказу ФНС России
от 12.10.2023 N БВ-7-11/734@

Форма по КНД 1125368

 
  (ИНН <1>, фамилия, имя, отчество <2> налогоплательщика)
 

СООБЩЕНИЕ О НЕВОЗМОЖНОСТИ ПОЛУЧЕНИЯ СОЦИАЛЬНОГО НАЛОГОВОГО ВЫЧЕТА ПО НАЛОГУ НА ДОХОДЫ ФИЗИЧЕСКИХ ЛИЦ В УПРОЩЕННОМ ПОРЯДКЕ
от ___________________ N _______________

 
наименование налогового органа
рассмотрев представленные  
  наименование организации/ФИО <2> индивидуального предпринимателя
ИНН __________ КПП <3> ___________ сведения от __-__-____ г. N _____ (номер корректировки ________) в порядке, предусмотренном пунктом 3.1 статьи 221.1 Налогового кодекса Российской Федерации, а также на основании информации, имеющейся в налоговом органе, сообщает о невозможности предоставления социального налогового вычета в размере ___ руб. ___ коп. в упрощенном порядке:

1 - в сумме, уплаченной налогоплательщиком за свое обучение в организациях, осуществляющих образовательную деятельность, а также за обучение брата (сестры) в возрасте до 24 лет, супруга (супруги) по очной форме обучения в организациях, осуществляющих образовательную деятельность;
2 - в сумме, уплаченной налогоплательщиком за обучение своих детей в возрасте до 24 лет, подопечных в возрасте до 18 лет, бывших подопечных после прекращения опеки или попечительства в возрасте до 24 лет по очной форме обучения в организациях, осуществляющих образовательную деятельность;
3 - в сумме, уплаченной налогоплательщиком за медицинские услуги (за исключением расходов по дорогостоящим видам лечения), оказанные медицинскими организациями, индивидуальными предпринимателями, осуществляющими медицинскую деятельность, налогоплательщику, супругу (супруге) налогоплательщика, его родителям, детям (в том числе усыновленным) в возрасте до 18 лет (до 24 лет, если дети (в том числе усыновленные) являются обучающимися по очной форме обучения в организациях, осуществляющих образовательную деятельность), подопечным в возрасте до 18 лет (бывшим подопечным, после прекращения опеки или попечительства, обучающимся по очной форме обучения в организациях, осуществляющих образовательную деятельность, в возрасте до 24 лет);
4 - в сумме, уплаченной налогоплательщиком за медицинские услуги по дорогостоящим видам лечения, оказанные медицинскими организациями, индивидуальными предпринимателями, осуществляющими медицинскую деятельность, налогоплательщику, супругу (супруге) налогоплательщика, его родителям, детям (в том числе усыновленным) в возрасте до 18 лет (до 24 лет, если дети (в том числе усыновленные) являются обучающимися по очной форме обучения в организациях, осуществляющих образовательную деятельность), подопечным в возрасте до 18 лет (бывшим подопечным, после прекращения опеки или попечительства, обучающимся по очной форме обучения в организациях, осуществляющих образовательную деятельность, в возрасте до 24 лет);
5 - в сумме страховых взносов, уплаченных налогоплательщиком по договорам добровольного личного страхования, а также по договорам добровольного страхования супруга (супруги) налогоплательщика, его родителей, детей (в том числе усыновленных) в возрасте до 18 лет (до 24 лет, если дети (в том числе усыновленные) являются обучающимися по очной форме обучения в организациях, осуществляющих образовательную деятельность), подопечных в возрасте до 18 лет (бывших подопечных, после прекращения опеки или попечительства, обучающихся по очной форме обучения в организациях, осуществляющих образовательную деятельность, в возрасте до 24 лет);
6 - в сумме уплаченных налогоплательщиком пенсионных взносов по договору (договорам) негосударственного пенсионного обеспечения, заключенному (заключенным) с негосударственным пенсионным фондом в свою пользу и (или) в пользу членов семьи и (или) близких родственников в соответствии с Семейным кодексом Российской Федерации (супругов, родителей и детей, в том числе усыновителей и усыновленных, дедушки, бабушки и внуков, полнородных и неполнородных (имеющих общих отца или мать) братьев и сестер), детей-инвалидов, находящихся под опекой (попечительством);
7 - в сумме уплаченных налогоплательщиком страховых взносов по договору (договорам) добровольного пенсионного страхования, заключенному (заключенным) со страховой организацией в свою пользу и (или) в пользу супруга (в том числе вдовы, вдовца), родителей (в том числе усыновителей), детей-инвалидов (в том числе усыновленных, находящихся под опекой (попечительством);
8 - в сумме уплаченных налогоплательщиком страховых взносов по договору (договорам) добровольного страхования жизни, если такие договоры заключаются на срок не менее пяти лет, заключенному (заключенным) со страховой организацией в свою пользу и (или) в пользу супруга (в том числе вдовы, вдовца), родителей (в том числе усыновителей), детей (в том числе усыновленных, находящихся под опекой (попечительством);
9 - в сумме, уплаченной налогоплательщиком за физкультурно-оздоровительные услуги, оказанные ему, его детям (в том числе усыновленным) в возрасте до 18 лет (до 24 лет, если дети (в том числе усыновленные) являются обучающимися по очной форме обучения в организациях, осуществляющих образовательную деятельность), подопечным в возрасте до 18 лет (бывшим подопечным, после прекращения опеки или попечительства, обучающимся по очной форме обучения в организациях, осуществляющих образовательную деятельность, в возрасте до 24 лет), физкультурно-спортивными организациями, индивидуальными предпринимателями, осуществляющими деятельность в области физической культуры и спорта в качестве основного вида деятельности.

Сведения о физическом лице, которому оказаны услуги (в пользу которого заключен договор (договоры):

ФИО <2> ____________________________________________

ИНН <1> ____________________

Социальный налоговый вычет не может быть предоставлен в связи со следующим:
1 - отсутствие у организации, осуществляющей образовательную деятельность, индивидуального предпринимателя (за исключением случаев осуществления индивидуальными предпринимателями образовательной деятельности непосредственно) лицензии на осуществление образовательной деятельности (абзац третий подпункта 2 пункта 1 статьи 219 Налогового кодекса Российской Федерации);
2 - отсутствие у страховой организации лицензии на ведение соответствующего вида деятельности (абзац второй подпункта 3 пункта 1 статьи 219 Налогового кодекса Российской Федерации);
3 - отсутствие у медицинской организации, индивидуального предпринимателя лицензии на осуществление медицинской деятельности (абзац шестой подпункта 3 пункта 1 статьи 219 Налогового кодекса Российской Федерации);
4 - отсутствие у страховой организации (негосударственного пенсионного фонда) лицензии на ведение соответствующего вида деятельности (абзац второй подпункта 4 пункта 1 статьи 219 Налогового кодекса Российской Федерации);
5 - отсутствие физкультурно-спортивной организации, индивидуального предпринимателя в перечне физкультурно-спортивных организаций, индивидуальных предпринимателей, осуществляющих деятельность в области физической культуры и спорта в качестве основного вида деятельности (абзац шестой подпункта 7 пункта 1 статьи 219 Налогового кодекса Российской Федерации);
6 - предоставление в отношении заявленных расходов социального налогового вычета на основании налоговой декларации по налогу на доходы физических лиц (форма 3-НДФЛ) и (или) подтверждения права на уменьшение налогооблагаемой базы у работодателя на основании заявления о предоставлении уведомления для работодателя налоговым органом;
7 - превышение предельного размера суммы социального налогового вычета, предусмотренного абзацем восьмым пунктом 2 статьи 219 Налогового кодекса Российской Федерации;
8 - иное:
 

<1> ИНН указывается при наличии.

<2> Отчество указывается при наличии.

<3> КПП указывается для организаций.

Приложение N 6
к приказу ФНС России
от 12.10.2023 N БВ-7-11/734@

ФОРМАТ ПРЕДСТАВЛЕНИЯ ЗАЯВЛЕНИЯ О ПОЛУЧЕНИИ ИНВЕСТИЦИОННОГО И ИМУЩЕСТВЕННОГО НАЛОГОВЫХ ВЫЧЕТОВ ПО НАЛОГУ НА ДОХОДЫ ФИЗИЧЕСКИХ ЛИЦ В УПРОЩЕННОМ ПОРЯДКЕ В ЭЛЕКТРОННОЙ ФОРМЕ

I. ОБЩИЕ СВЕДЕНИЯ

1. Настоящий формат описывает требования к XML-файлам (далее - файл обмена) передачи в налоговые органы заявления о получении инвестиционного и имущественного налоговых вычетов по налогу на доходы физических лиц в упрощенном порядке через личный кабинет налогоплательщика в электронной форме.

2. Номер версии настоящего формата 5.02, часть CCXLIV.

II. ОПИСАНИЕ ФАЙЛА ОБМЕНА

3. Имя файла обмена должно иметь следующий вид:

R_T_A_K_O_GGGGMMDD_N, где:

R_T - префикс, принимающий значение ON_ZVPVICH;

A_K - идентификатор получателя информации, где: A - идентификатор получателя, которому направляется файл обмена, K - идентификатор конечного получателя, для которого предназначена информация из данного файла обмена. Передача файла от отправителя к конечному получателю (K) может осуществляться в несколько этапов через другие налоговые органы, осуществляющие передачу файла на промежуточных этапах, которые обозначаются идентификатором A. В случае передачи файла от отправителя к конечному получателю при отсутствии налоговых органов, осуществляющих передачу на промежуточных этапах, значения идентификаторов A и K совпадают. Каждый из идентификаторов (A и K) имеет вид для налоговых органов - четырехразрядный код налогового органа;

O - идентификатор отправителя информации, имеет вид:

для физических лиц - двенадцатиразрядный код (идентификационный номер налогоплательщика (далее - ИНН) физического лица, при наличии. При отсутствии ИНН - последовательность из двенадцати нулей).

GGGG - год формирования передаваемого файла, MM - месяц, DD - день;

N - идентификационный номер файла. (Длина - от 1 до 36 знаков. Идентификационный номер файла должен обеспечивать уникальность файла).

Расширение имени файла - XML. Расширение имени файла может указываться как строчными, так и прописными буквами.

Параметры первой строки файла обмена

Первая строка XML-файла должна иметь следующий вид:

<?xml version ="1.0" encoding ="windows-1251"?>

Имя файла, содержащего XML-схему файла обмена, должно иметь следующий вид:

ON_ZVPVICH_1_244_00_05_02_xx, где xx - номер версии схемы.

Расширение имени файла - xsd.

XML-схема файла обмена приводится отдельным файлом и размещается на официальном сайте Федеральной налоговой службы в информационно-телекоммуникационной сети "Интернет".

4. Логическая модель файла обмена представлена в виде диаграммы структуры файла обмена на рисунке 1 настоящего формата. Элементами логической модели файла обмена являются элементы и атрибуты XML-файла. Перечень структурных элементов логической модели файла обмена и сведения о них приведены в таблицах 4.1 - 4.14 настоящего формата.

Для каждого структурного элемента логической модели файла обмена приводятся следующие сведения:

наименование элемента. Приводится полное наименование элемента. В строке таблицы могут быть описаны несколько элементов, наименования которых разделены символом "|". Такая форма записи применяется при наличии в файле обмена только одного элемента из описанных в этой строке;

сокращенное наименование (код) элемента. Приводится сокращенное наименование элемента. Синтаксис сокращенного наименования должен удовлетворять спецификации XML;

признак типа элемента. Может принимать следующие значения: "С" - сложный элемент логической модели (содержит вложенные элементы), "П" - простой элемент логической модели, реализованный в виде элемента XML-файла, "А" - простой элемент логической модели, реализованный в виде атрибута элемента XML-файла. Простой элемент логической модели не содержит вложенные элементы;

формат элемента. Формат элемента представляется следующими условными обозначениями: T - символьная строка; N - числовое значение (целое или дробное).

Формат символьной строки указывается в виде T(n-k) или T(=k), где: n - минимальное количество знаков, k - максимальное количество знаков, символ "-" - разделитель, символ "=" означает фиксированное количество знаков в строке. В случае если минимальное количество знаков равно 0, формат имеет вид T(0-k). В случае если максимальное количество знаков неограничено, формат имеет вид T(n-).

Формат числового значения указывается в виде N(m.k), где: m - максимальное количество знаков в числе, включая знак (для отрицательного числа), целую и дробную часть числа без разделяющей десятичной точки, k - максимальное число знаков дробной части числа. Если число знаков дробной части числа равно 0 (то есть число целое), то формат числового значения имеет вид N(m).

Для простых элементов, являющихся базовыми в XML, таких как элемент с типом "date", поле "Формат элемента" не заполняется. Для таких элементов в поле "Дополнительная информация" указывается тип базового элемента;

признак обязательности элемента определяет обязательность наличия элемента (совокупности наименования элемента и его значения) в файле обмена. Признак обязательности элемента может принимать следующие значения: "О" - наличие элемента в файле обмена обязательно; "Н" - наличие элемента в файле обмена необязательно, то есть элемент может отсутствовать. Если элемент принимает ограниченный перечень значений (по классификатору, кодовому словарю), то признак обязательности элемента дополняется символом "К". В случае если количество реализаций элемента может быть более одной, то признак обязательности элемента дополняется символом "М".

К вышеперечисленным признакам обязательности элемента может добавляться значение "У" в случае описания в XML-схеме условий, предъявляемых к элементу в файле обмена, описанных в графе "Дополнительная информация".

дополнительная информация содержит, при необходимости, требования к элементу файла обмена, не указанные ранее. Для сложных элементов указывается ссылка на таблицу, в которой описывается состав данного элемента. Для элементов, принимающих ограниченный перечень значений из классификатора (кодового словаря), указывается соответствующее наименование классификатора (кодового словаря) или приводится перечень возможных значений. Для классификатора (кодового словаря) может указываться ссылка на его местонахождение. Для элементов, использующих пользовательский тип данных, указывается наименование типового элемента.

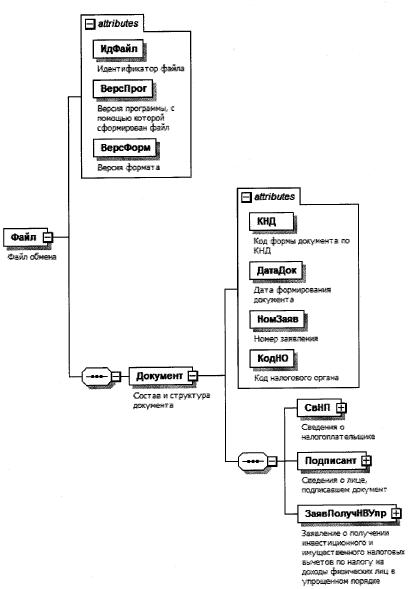
Рисунок 1. Диаграмма структуры файла обмена

Таблица 4.1

Файл обмена (Файл)

Наименование элемента Сокращенное наименование (код) элемента Признак типа элемента Формат элемента Признак обязательности элемента Дополнительная информация
Идентификатор файла ИдФайл А T(1-255) ОУ Содержит (повторяет) имя сформированного файла (без расширения)
Версия программы, с помощью которой сформирован файл ВерсПрог А T(1-40) О  
Версия формата ВерсФорм А T(1-5) О Принимает значение: 5.02
Состав и структура документа Документ С   О Состав элемента представлен в таблице 4.2

Таблица 4.2

Состав и структура документа (Документ)

Наименование элемента Сокращенное наименование (код) элемента Признак типа элемента Формат элемента Признак обязательности элемента Дополнительная информация
Код формы документа по КНД КНД А T(=7) ОК Типовой элемент <КНДТип>.
Принимает значение: 1150117
Дата формирования документа ДатаДок А T(=10) О Типовой элемент <ДатаТип>.
Дата в формате ДД.ММ.ГГГГ
Номер заявления НомЗаяв А T(1-9) О  
Код налогового органа КодНО А T(=4) ОК Типовой элемент <СОНОТип>
Сведения о налогоплательщике СвНП С   О Состав элемента представлен в таблице 4.3
Сведения о лице, подписавшем документ Подписант С   О Состав элемента представлен в таблице 4.5
Заявление о получении инвестиционного и имущественного налоговых вычетов по налогу на доходы физических лиц в упрощенном порядке ЗаявПолучНВУпр С   О Состав элемента представлен в таблице 4.6

Таблица 4.3

Сведения о налогоплательщике (СвНП)

Наименование элемента Сокращенное наименование (код) элемента Признак типа элемента Формат элемента Признак обязательности элемента Дополнительная информация
Налогоплательщик - физическое лицо НПФЛ С   О Состав элемента представлен в таблице 4.4

Таблица 4.4

Налогоплательщик - физическое лицо (НПФЛ)

Наименование элемента Сокращенное наименование (код) элемента Признак типа элемента Формат элемента Признак обязательности элемента Дополнительная информация
ИНН физического лица ИННФЛ А T(=12) О Типовой элемент <ИННФЛТип>
Фамилия, имя, отчество (при наличии) физического лица ФИОФЛ С   О Типовой элемент <ФИОТип>.
Состав элемента представлен в таблице 4.14

Таблица 4.5

Сведения о лице, подписавшем документ (Подписант)

Наименование элемента Сокращенное наименование (код) элемента Признак типа элемента Формат элемента Признак обязательности элемента Дополнительная информация
Признак лица, подписавшего документ ПрПодп А T(=1) ОК Принимает значение:
1 - налогоплательщик
Фамилия, имя, отчество (при наличии) физического лица ФИО С   О Типовой элемент <ФИОТип>.
Состав элемента представлен в таблице 4.14

Таблица 4.6

Заявление о получении инвестиционного и имущественного налоговых вычетов по налогу на доходы физических лиц в упрощенном порядке (ЗаявПолучНВУпр)

Наименование элемента Сокращенное наименование (код) элемента Признак типа элемента Формат элемента Признак обязательности элемента Дополнительная информация
Год получения налоговых вычетов ГодПолучВыч П   ОМ Типовой элемент <xs:gYear>.
Год в формате ГГГГ
Количество элементов не может быть больше четырех
Сведения о налоговом вычете СвНалогВыч С   О Состав элемента представлен в таблице 4.7
Реквизиты банковского счета для перечисления суммы денежных средств, формирующих положительное сальдо единого налогового счета РеквБанкСчет С   О Состав элемента представлен в таблице 4.11

Таблица 4.7

Сведения о налоговом вычете (СвНалогВыч)

Наименование элемента Сокращенное наименование (код) элемента Признак типа элемента Формат элемента Признак обязательности элемента Дополнительная информация
Признак налогового вычета ПрНалогВыч А T(=1) ОК Принимает значение:
1 - инвестиционный налоговый вычет, предусмотренный подпунктом 2 пункта 1 статьи 219.1 Налогового кодекса Российской Федерации |
2 - имущественные налоговые вычеты, предусмотренные подпунктами 3 и (или) 4 пункта 1 статьи 220 Налогового кодекса Российской Федерации |
3 - имущественные налоговые вычеты, предусмотренные подпунктами 3 и (или) 4 пункта 1 статьи 220 Налогового кодекса Российской Федерации, в сумме неиспользованного в предыдущих налоговых периодах остатка имущественных налоговых вычетов
Реквизиты индивидуального инвестиционного счета в случае заявления права на получение инвестиционного налогового вычета, предусмотренного подпунктом 2 пункта 1 статьи 219.1 Налогового кодекса Российской Федерации | РеквИИС С   ОУ Состав элемента представлен в таблице 4.8.
Элемент заполняется при <ПрНалогВыч>= 1
Сведения, подтверждающие право на получение имущественных налоговых вычетов, предусмотренных подпунктами 3 и (или) 4 пункта 1 статьи 220 Налогового кодекса Российской Федерации, в сумме фактически произведенных налогоплательщиком расходов | СведИмВычФакт С   ОУ Состав элемента представлен в таблице 4.9.
Элемент заполняется при <ПрНалогВыч>=2
Сведения, подтверждающие право на получение имущественных налоговых вычетов, предусмотренных подпунктами 3 и (или) 4 пункта 1 статьи 220 Налогового кодекса Российской Федерации, в сумме неиспользованного в предыдущих налоговых периодах остатка имущественных налоговых вычетов СведИмВычСумОст С   ОУ Состав элемента представлен в таблице 4.10.
Элемент заполняется при <ПрНалогВыч>=3

Таблица 4.8

Реквизиты индивидуального инвестиционного счета в случае заявления права на получение инвестиционного налогового вычета, предусмотренного подпунктом 2 пункта 1 статьи 219.1 Налогового кодекса Российской Федерации (РеквИИС)

Наименование элемента Сокращенное наименование (код) элемента Признак типа элемента Формат элемента Признак обязательности элемента Дополнительная информация
Дата открытия счета ДатаИИС А T(=10) О Типовой элемент <ДатаТип>.
Дата в формате ДД.ММ.ГГГГ
Номер договора НомДог А T(1-25) О  
Дата заключения договора ДатаДог А T(=10) О Типовой элемент <ДатаТип>.
Дата в формате ДД.ММ.ГГГГ
Сумма денежных средств, внесенных на индивидуальный инвестиционный счет СуммаВнес А N(9.2) О  
Сумма внесенных на индивидуальный инвестиционный счет денежных средств, в отношении которых заявлено право на получение налогового вычета, с учетом ограничений, установленных подпунктом 1 пункта 3 статьи 219.1 Налогового кодекса Российской Федерации, а также с учетом общей суммы налогооблагаемых доходов, к которым возможно применение налоговых вычетов СуммаВнесВыч А N(9.2) О  
Профессиональный участник рынка ценных бумаг ПрофУчРЦБ С   О Типовой элемент <ЮЛТип>.
Состав элемента представлен в таблице 4.12

Таблица 4.9

Сведения, подтверждающие право на получение имущественных налоговых вычетов, предусмотренных подпунктами 3 и (или) 4 пункта 1 статьи 220 Налогового кодекса Российской Федерации, в сумме фактически произведенных налогоплательщиком расходов (СведИмВычФакт)

Наименование элемента Сокращенное наименование (код) элемента Признак типа элемента Формат элемента Признак обязательности элемента Дополнительная информация
Вид объекта недвижимого имущества ВидОбНИ А T(=1) ОК Принимает значение:
1 - жилой дом |
2 - квартира |
3 - комната |
4 - доля (доли) в жилом доме, квартире, комнате, земельном участке |
6 - земельный участок, на котором расположен приобретенный жилой дом |
7 - жилой дом с земельным участком
Кадастровый номер объекта недвижимого имущества КадастрНомер А T(1-100) О  
Стоимость недвижимого имущества в соответствии с договором СтоимНИДогов А N(15.2) О  
Сумма расходов на приобретение недвижимого имущества, в отношении которых заявлено право на получение налогового вычета, с учетом ограничений, установленных подпунктом 1 пункта 3 статьи 220 Налогового кодекса Российской Федерации, а также с учетом общей суммы налогооблагаемых доходов, к которым возможно применение налоговых вычетов СумРасхНИВыч А N(15.2) НУ Обязателен при отсутствии элемента <СумРасхПроц>
Сумма расходов на погашение процентов, в отношении которых заявлено право на получение налогового вычета, с учетом ограничений, установленных абзацем первым пункта 4 статьи 220 Налогового кодекса Российской Федерации, а также с учетом общей суммы налогооблагаемых доходов, к которым возможно применение налоговых вычетов СумРасхПроц А N(15.2) НУ Обязателен при отсутствии элемента <СумРасхНИВыч>
Остаток имущественного налогового вычета (без учета процентов по займам (кредитам), переходящий на следующий налоговый период ОстБезЗайм А N(15.2) Н  
Остаток имущественного налогового вычета по расходам на погашение процентов по займам (кредитам), переходящий на следующий налоговый период ОстЗайм А N(15.2) Н  
Сумма расходов на приобретение недвижимого имущества, в отношении которых заявляется право на получение налогового вычета по годам СумРасхНИВычГод С   НМ Типовой элемент <СуммаГод>.
Состав элемента представлен в таблице 4.13.
Количество элементов не может быть больше четырех
Сумма расходов на погашение процентов, в отношении которых заявляется право на получение налогового вычета по годам СумРасхПроцГод С   НМ Типовой элемент <СуммаГод>.
Состав элемента представлен в таблице 4.13.
Количество элементов не может быть больше четырех
Сведения о кредитной организации ДанКредОрг С   О Типовой элемент <ЮЛТип>.
Состав элемента представлен в таблице 4.12

Таблица 4.10

Сведения, подтверждающие право на получение имущественных налоговых вычетов, предусмотренных подпунктами 3 и (или) 4 пункта 1 статьи 220 Налогового кодекса Российской Федерации, в сумме неиспользованного в предыдущих налоговых периодах остатка имущественных налоговых вычетов (СведИмВычСумОст)

Наименование элемента Сокращенное наименование (код) элемента Признак типа элемента Формат элемента Признак обязательности элемента Дополнительная информация
Вид объекта недвижимого имущества ВидОбНИ А T(=1) ОК Принимает значение:
1 - жилой дом |
2 - квартира |
3 - комната |
4 - доля (доли) в жилом доме, квартире, комнате, земельном участке |
6 - земельный участок, на котором расположен приобретенный жилой дом |
7 - жилой дом с земельным участком
Кадастровый номер объекта недвижимого имущества КадастрНомер А T(1-100) О  
Сумма остатка имущественного налогового вычета, предусмотренного подпунктом 3 пункта 1 статьи 220 Налогового кодекса Российской Федерации, перешедшего с предыдущих налоговых периодов, в отношении которых заявлено право на получение налогового вычета, с учетом ограничений, установленных подпунктом 1 пункта 3 статьи 220 Налогового кодекса Российской Федерации, а также с учетом общей суммы налогооблагаемых доходов, к которым возможно применение налоговых вычетов СумОстИмВыч А N(15.2) НУ Обязателен при отсутствии элемента <СумОстПроц>
Сумма остатка имущественного налогового вычета, предусмотренного подпунктом 4 пункта 1 статьи 220 Налогового кодекса Российской Федерации, перешедшего с предыдущих налоговых периодов, в отношении которых заявлено право на получение налогового вычета, с учетом ограничений, установленных абзацем первым пункта 4 статьи 220 Налогового кодекса Российской Федерации, а также с учетом общей суммы налогооблагаемых доходов, к которым возможно применение налоговых вычетов СумОстПроц А N(15.2) НУ Обязателен при отсутствии элемента <СумОстИмВыч>
Остаток имущественного налогового вычета (без учета процентов по займам (кредитам), переходящий на следующий налоговый период ОстБезЗайм А N(15.2) Н  
Остаток имущественного налогового вычета по уплате процентов по займам (кредитам), переходящий на следующий налоговый период ОстЗайм А N(15.2) Н  
Сумма остатка имущественного налогового вычета по расходам на приобретение недвижимого имущества, перешедшего с предыдущих налоговых периодов, в отношении которых заявляется право на получение налогового вычета по годам СумОстИмВычГод С   НМ Типовой элемент <СуммаГод>.
Состав элемента представлен в таблице 4.13.
Количество элементов не может быть больше четырех
Сумма остатка имущественного налогового вычета по расходам на погашение процентов, перешедшего с предыдущих налоговых периодов, в отношении которых заявляется право на получение налогового вычета по годам СумОстПроцГод С   НМ Типовой элемент <СуммаГод>.
Состав элемента представлен в таблице 4.13.
Количество элементов не может быть больше четырех

Таблица 4.11

Реквизиты банковского счета для перечисления суммы денежных средств, формирующих положительное сальдо единого налогового счета (РеквБанкСчет)

Наименование элемента Сокращенное наименование (код) элемента Признак типа элемента Формат элемента Признак обязательности элемента Дополнительная информация
Наименование банка НаимБанк А T(1-255) О  
Банковский идентификационный код БИК А T(=9) О Типовой элемент <БИКТип>
Номер счета налогоплательщика НомерСчНП А T(=20) О Типовой элемент <КорСчТип>
Получатель Получатель С   О Типовой элемент <ФИОТип>.
Состав элемента представлен в таблице 4.14

Таблица 4.12

Сведения об организации (ЮЛТип)

Наименование элемента Сокращенное наименование (код) элемента Признак типа элемента Формат элемента Признак обязательности элемента Дополнительная информация
Наименование организации НаимОрг А T(1-1000) О  
ИНН организации ИННЮЛ А T(=10) О Типовой элемент <ИННЮЛТип>
КПП КПП А T(=9) О Типовой элемент <КППТип>

Таблица 4.13

Сумма за год (СуммаГод)

Наименование элемента Сокращенное наименование (код) элемента Признак типа элемента Формат элемента Признак обязательности элемента Дополнительная информация
Год Год А   О Типовой элемент <xs:gYear>.
Год в формате ГГГГ
Сумма расходов Сумма А N(15.2) О  

Таблица 4.14

Фамилия, имя, отчество (ФИОТип)

Наименование элемента Сокращенное наименование (код) элемента Признак типа элемента Формат элемента Признак обязательности элемента Дополнительная информация
Фамилия Фамилия А T(1-60) О  
Имя Имя А T(1-60) О  
Отчество Отчество А T(1-60) Н  

Приложение N 7
к приказу ФНС России
от 12.10.2023 N БВ-7-11/734@

ФОРМАТ ПРЕДСТАВЛЕНИЯ ЗАЯВЛЕНИЯ О ПОЛУЧЕНИИ СОЦИАЛЬНЫХ НАЛОГОВЫХ ВЫЧЕТОВ ПО НАЛОГУ НА ДОХОДЫ ФИЗИЧЕСКИХ ЛИЦ В УПРОЩЕННОМ ПОРЯДКЕ В ЭЛЕКТРОННОЙ ФОРМЕ

I. ОБЩИЕ СВЕДЕНИЯ

1. Настоящий формат описывает требования к XML-файлам (далее - файл обмена) передачи в налоговые органы заявления о получении социальных налоговых вычетов по налогу на доходы физических лиц через личный кабинет налогоплательщика в упрощенном порядке в электронной форме.

2. Номер версии настоящего формата 5.01, часть CCLXVI.

II. ОПИСАНИЕ ФАЙЛА ОБМЕНА

3. Имя файла обмена должно иметь следующий вид:

R_T_A_K_O_GGGGMMDD_N, где:

R_T - префикс, принимающий значение UT_ZSOCVICHUPR;

A_K - идентификатор получателя информации, где: A - идентификатор получателя, которому направляется файл обмена, K - идентификатор конечного получателя, для которого предназначена информация из данного файла обмена. Передача файла от отправителя к конечному получателю (K) может осуществляться в несколько этапов через другие налоговые органы, осуществляющие передачу файла на промежуточных этапах, которые обозначаются идентификатором A. В случае передачи файла от отправителя к конечному получателю при отсутствии налоговых органов, осуществляющих передачу на промежуточных этапах, значения идентификаторов A и K совпадают. Каждый из идентификаторов (A и K) имеет вид для налоговых органов - четырехразрядный код налогового органа;

O - идентификатор отправителя информации, имеет вид:

для организаций - девятнадцатиразрядный код (идентификационный номер налогоплательщика (далее - ИНН) и код причины постановки на учет (далее - КПП) организации (обособленного подразделения);

для физических лиц - двенадцатиразрядный код (ИНН физического лица, при наличии. При отсутствии ИНН - последовательность из двенадцати нулей).

GGGG - год формирования передаваемого файла, MM - месяц, DD - день;

N - идентификационный номер файла. (Длина - от 1 до 36 знаков. Идентификационный номер файла должен обеспечивать уникальность файла).

Расширение имени файла - XML. Расширение имени файла может указываться как строчными, так и прописными буквами.

Параметры первой строки файла обмена

Первая строка XML-файла должна иметь следующий вид:

<?XML-version ="1.0" encoding ="windows-1251"?>

Имя файла, содержащего XML-схему файла обмена, должно иметь следующий вид:

UT_ZSOCVICHUPR_1_266_00_05_01_xx, где xx - номер версии схемы.

Расширение имени файла - xsd.

XML-схема файла обмена приводится отдельным файлом и размещается на официальном сайте Федеральной налоговой службы в информационно-телекоммуникационной сети "Интернет".

4. Логическая модель файла обмена представлена в виде диаграммы структуры файла обмена на рисунке 1 настоящего формата. Элементами логической модели файла обмена являются элементы и атрибуты XML-файла. Перечень структурных элементов логической модели файла обмена и сведения о них приведены в таблицах 4.1 - 4.26 настоящего формата.

Для каждого структурного элемента логической модели файла обмена приводятся следующие сведения:

наименование элемента. Приводится полное наименование элемента. В строке таблицы могут быть описаны несколько элементов, наименования которых разделены символом "|". Такая форма записи применяется при наличии в файле обмена только одного элемента из описанных в этой строке;

сокращенное наименование (код) элемента. Приводится сокращенное наименование элемента. Синтаксис сокращенного наименования должен удовлетворять спецификации XML;

признак типа элемента. Может принимать следующие значения: "С" - сложный элемент логической модели (содержит вложенные элементы), "П" - простой элемент логической модели, реализованный в виде элемента XML-файла, "А" - простой элемент логической модели, реализованный в виде атрибута элемента XML-файла. Простой элемент логической модели не содержит вложенные элементы;

формат элемента. Формат элемента представляется следующими условными обозначениями: T - символьная строка; N - числовое значение (целое или дробное).

Формат символьной строки указывается в виде T(n-k) или T(=k), где: n - минимальное количество знаков, k - максимальное количество знаков, символ "-" - разделитель, символ "=" означает фиксированное количество знаков в строке. В случае если минимальное количество знаков равно 0, формат имеет вид T(0-k). В случае если максимальное количество знаков неограничено, формат имеет вид T(n-).

Формат числового значения указывается в виде N(m.k), где: m - максимальное количество знаков в числе, включая знак (для отрицательного числа), целую и дробную часть числа без разделяющей десятичной точки, k - максимальное число знаков дробной части числа. Если число знаков дробной части числа равно 0 (то есть число целое), то формат числового значения имеет вид N(m).

Для простых элементов, являющихся базовыми в XML, таких как элемент с типом "date", поле "Формат элемента" не заполняется. Для таких элементов в поле "Дополнительная информация" указывается тип базового элемента;

признак обязательности элемента определяет обязательность наличия элемента (совокупности наименования элемента и его значения) в файле обмена. Признак обязательности элемента может принимать следующие значения: "О" - наличие элемента в файле обмена обязательно; "Н" - наличие элемента в файле обмена необязательно, то есть элемент может отсутствовать. Если элемент принимает ограниченный перечень значений (по классификатору, кодовому словарю), то признак обязательности элемента дополняется символом "К". В случае если количество реализаций элемента может быть более одной, то признак обязательности элемента дополняется символом "М".

К вышеперечисленным признакам обязательности элемента может добавляться значение "У" в случае описания в XML-схеме условий, предъявляемых к элементу в файле обмена, описанных в графе "Дополнительная информация".

дополнительная информация содержит, при необходимости, требования к элементу файла обмена, не указанные ранее. Для сложных элементов указывается ссылка на таблицу, в которой описывается состав данного элемента. Для элементов, принимающих ограниченный перечень значений из классификатора (кодового словаря), указывается соответствующее наименование классификатора (кодового словаря) или приводится перечень возможных значений. Для классификатора (кодового словаря) может указываться ссылка на его местонахождение. Для элементов, использующих пользовательский тип данных, указывается наименование типового элемента.

Рисунок 1. Диаграмма структуры файла обмена

Таблица 4.1

Файл обмена (Файл)

Наименование элемента Сокращенное наименование (код) элемента Признак типа элемента Формат элемента Признак обязательности элемента Дополнительная информация
Идентификатор файла ИдФайл А T(1-255) ОУ Содержит (повторяет) имя сформированного файла (без расширения)
Версия программы, с помощью которой сформирован файл ВерсПрог А T(1-40) О  
Версия формата ВерсФорм А T(1-5) О Принимает значение: 5.01
Состав и структура документа Документ С   О Состав элемента представлен в таблице 4.2

Таблица 4.2

Состав и структура документа (Документ)

Наименование элемента Сокращенное наименование (код) элемента Признак типа элемента Формат элемента Признак обязательности элемента Дополнительная информация
Код формы отчетности по КНД КНД А T(=7) ОК Типовой элемент <КНДТип>.
Принимает значение: 1150130
Дата формирования документа ДатаДок А T(=10) О Типовой элемент <ДатаТип>.
Дата в формате ДД.ММ.ГГГГ
Код налогового органа КодНО А T(=4) ОК Типовой элемент <СОНОТип>
Номер заявления НомерЗаяв А T(1-20) О  
Сведения о заявителе СвНП С   О Состав элемента представлен в таблице 4.3
Сведения о лице, подписавшем документ Подписант С   О Состав элемента представлен в таблице 4.4
Заявление о получении социальных налоговых вычетов по налогу на доходы физических лиц в упрощенном порядке ЗаявПолуСоцВыч С   О Состав элемента представлен в таблице 4.6

Таблица 4.3

Сведения о заявителе (СвНП)

Наименование элемента Сокращенное наименование (код) элемента Признак типа элемента Формат элемента Признак обязательности элемента Дополнительная информация
Заявитель - физическое лицо НПФЛ С   О Типовой элемент <ДанФЛИПТип>.
Состав элемента представлен в таблице 4.23

Таблица 4.4

Сведения о лице, подписавшем документ (Подписант)

Наименование элемента Сокращенное наименование (код) элемента Признак типа элемента Формат элемента Признак обязательности элемента Дополнительная информация
Признак лица, подписавшего документ ПрПодп А T(=1) ОК Принимает значение:
1 - заявитель |
2 - представитель заявителя
Фамилия, имя, отчество (при наличии) физического лица ФИО С   НУ Типовой элемент <ФИОТип>.
Состав элемента представлен в таблице 4.26.
Элемент обязателен при <ПрПодп>=2
Сведения о представителе заявителя СвПред С   НУ Состав элемента представлен в таблице 4.5.
Элемент обязателен при <ПрПодп>=2

Таблица 4.5

Сведения о представителе заявителя (СвПред)

Наименование элемента Сокращенное наименование (код) элемента Признак типа элемента Формат элемента Признак обязательности элемента Дополнительная информация
Наименование и реквизиты документа, подтверждающего полномочия представителя заявителя НаимДок А T(1-120) О Для доверенности, совершенной в электронной форме, необходимо указывать GUID доверенности

Таблица 4.6

Заявление о получении социальных налоговых вычетов по налогу на доходы физических лиц в упрощенном порядке (ЗаявПолуСоцВыч)

Наименование элемента Сокращенное наименование (код) элемента Признак типа элемента Формат элемента Признак обязательности элемента Дополнительная информация
Год, за который запрашивается предоставление социальных налоговых вычетов в упрощенном порядке ГодВычет А   О  
Сведения, подтверждающие право на получение социальных налоговых вычетов СведСоцВычет С   ОМ Состав элемента представлен в таблице 4.7
Сведения о счете СвСчет С   О Состав элемента представлен в таблице 4.22
Получатель Получатель С   О Типовой элемент <ФИОТип>.
Состав элемента представлен в таблице 4.26

Таблица 4.7

Сведения, подтверждающие право на получение социальных налоговых вычетов (СведСоцВычет)

Наименование элемента Сокращенное наименование (код) элемента Признак типа элемента Формат элемента Признак обязательности элемента Дополнительная информация
Признак социального налогового вычета ПрВычет А T(=1) ОК Принимает значение:
1 - в сумме, уплаченной за обучение в организациях, осуществляющих образовательную деятельность, а также за обучение моих брата (сестры) в возрасте до 24 лет, супруга (супруги) по очной форме обучения в организациях, осуществляющих образовательную деятельность |
2 - в сумме, уплаченной за обучение моих детей в возрасте до 24 лет, подопечных в возрасте до 18 лет, бывших подопечных после прекращения опеки или попечительства в возрасте до 24 лет по очной форме обучения в организациях, осуществляющих образовательную деятельность |
3 - в сумме, уплаченной за медицинские услуги (за исключением расходов по дорогостоящим видам лечения), оказанные медицинскими организациями, индивидуальными предпринимателями, осуществляющими медицинскую деятельность, мне, моим супругу (супруге), родителям, детям (в том числе усыновленным) в возрасте до 18 лет (до 24 лет, если дети (в том числе усыновленные) являются обучающимися по очной форме обучения в организациях, осуществляющих образовательную деятельность), подопечным в возрасте до 18 лет (бывшим подопечным, после прекращения опеки или попечительства, обучающимся по очной форме обучения в организациях, осуществляющих образовательную деятельность, в возрасте до 24 лет) |
4 - в сумме, уплаченной мной за медицинские услуги по дорогостоящим видам лечения, оказанные медицинскими организациями, индивидуальными предпринимателями, осуществляющими медицинскую деятельность, мне, моим супругу (супруге), родителям, детям (в том числе усыновленным) в возрасте до 18 лет (до 24 лет, если дети (в том числе усыновленные) являются обучающимися по очной форме обучения в организациях, осуществляющих образовательную деятельность), подопечным в возрасте до 18 лет (бывшим подопечным, после прекращения опеки или попечительства, обучающимся по очной форме обучения в организациях, осуществляющих образовательную деятельность, в возрасте до 24 лет) |
5 - в сумме страховых взносов, уплаченных мной по договорам добровольного личного страхования, а также по договорам добровольного страхования моих супруга (супруги), родителей, детей (в том числе усыновленных) в возрасте до 18 лет (до 24 лет, если дети (в том числе усыновленные) являются обучающимися по очной форме обучения в организациях, осуществляющих образовательную деятельность), подопечных в возрасте до 18 лет (бывших подопечных, после прекращения опеки или попечительства, обучающихся по очной форме обучения в организациях, осуществляющих образовательную деятельность, в возрасте до 24 лет) |
6 - в сумме уплаченных мной пенсионных взносов по договору (договорам) негосударственного пенсионного обеспечения, заключенному (заключенным) с негосударственным пенсионным фондом в мою пользу и (или) в пользу членов семьи и (или) близких родственников в соответствии с Семейным кодексом Российской Федерации (супругов, родителей и детей, в том числе усыновителей и усыновленных, дедушки, бабушки и внуков, полнородных и неполнородных (имеющих общих отца или мать) братьев и сестер), детей-инвалидов, находящихся под опекой (попечительством) |
7 - в сумме уплаченных мной страховых взносов по договору (договорам) добровольного пенсионного страхования, заключенному (заключенным) со страховой организацией в мою пользу и (или) в пользу супруга (в том числе вдовы, вдовца), родителей (в том числе усыновителей), детей-инвалидов (в том числе усыновленных, находящихся под опекой (попечительством) |
8 - в сумме уплаченных мной страховых взносов по договору (договорам) добровольного страхования жизни, если такие договоры заключаются на срок не менее пяти лет, заключенному
(заключенным) со страховой организацией в мою пользу и (или) в пользу супруга (в том числе вдовы, вдовца), родителей (в том числе усыновителей), детей (в том числе усыновленных, находящихся под опекой (попечительством) |
9 - в сумме, уплаченной за физкультурно-оздоровительные услуги, оказанные мне, моим детям (в том числе усыновленным) в возрасте до 18 лет (до 24 лет, если дети (в том числе усыновленные) являются обучающимися по очной форме обучения в организациях, осуществляющих образовательную деятельность), подопечным в возрасте до 18 лет (бывшим подопечным, после прекращения опеки или попечительства, обучающимся по очной форме обучения в организациях, осуществляющих образовательную деятельность, в возрасте до 24 лет), физкультурно-спортивными организациями, индивидуальными предпринимателями, осуществляющими деятельность в области физической культуры и спорта в качестве основного вида деятельности
Сведения, подтверждающие право на получение социальных налоговых вычетов в сумме, уплаченной за обучение в организациях, осуществляющих образовательную деятельность, а также за обучение моих брата (сестры) в возрасте до 24 лет, супруга (супруги) по очной форме обучения в организациях, осуществляющих образовательную деятельность | СведОбуч219.2 С   ОМУ Состав элемента представлен в таблице 4.8.
Элемент заполняется при <ПрВычет>=1
Сведения, подтверждающие право на получение социальных налоговых вычетов в сумме, уплаченной за обучение моих детей в возрасте до 24 лет, подопечных в возрасте до 18 лет, бывших подопечных после прекращения опеки или попечительства в возрасте до 24 лет по очной форме обучения в организациях, осуществляющих образовательную деятельность | СведОбуч219.1.2 С   ОМУ Состав элемента представлен в таблице 4.10.
Элемент заполняется при <ПрВычет>=2
Сведения, подтверждающие право на получение социальных налоговых вычетов в сумме, уплаченной за медицинские услуги (за исключением расходов по дорогостоящим видам лечения), оказанные медицинскими организациями, индивидуальными предпринимателями, осуществляющими медицинскую деятельность, мне, моим супругу (супруге), родителям, детям (в том числе усыновленным) в возрасте до 18 лет (до 24 лет, если дети (в том числе усыновленные) являются обучающимися по очной форме обучения в организациях, осуществляющих образовательную деятельность), подопечным в возрасте до 18 лет (бывшим подопечным, после прекращения опеки или попечительства, обучающимся по очной форме обучения в организациях, осуществляющих образовательную деятельность, в возрасте до 24 лет) | СведМедУсл С   ОМУ Состав элемента представлен в таблице 4.12.
Элемент заполняется при <ПрВычет>=3
Сведения, подтверждающие право на получение социальных налоговых вычетов в сумме, уплаченной за медицинские услуги по дорогостоящим видам лечения, оказанные медицинскими организациями, индивидуальными предпринимателями, осуществляющими медицинскую деятельность, мне, моим супругу (супруге), родителям, детям (в том числе усыновленным) в возрасте до 18 лет (до 24 лет, если дети (в том числе усыновленные) являются обучающимися по очной форме обучения в организациях, осуществляющих образовательную деятельность), подопечным в возрасте до 18 лет (бывшим подопечным, после прекращения опеки или попечительства, обучающимся по очной форме обучения в организациях, осуществляющих образовательную деятельность, в возрасте до 24 лет) | СведМедУ слДорог С   ОМУ Состав элемента представлен в таблице 4.14.
Элемент заполняется при <ПрВычет>=4
Сведения, подтверждающие право на получение социальных налоговых вычетов в сумме страховых взносов, уплаченных по договорам добровольного личного страхования, а также по договорам добровольного страхования моих супруга (супруги), родителей, детей (в том числе усыновленных) в возрасте до 18 лет (до 24 лет, если дети (в том числе усыновленные) являются обучающимися по очной форме обучения в организациях, осуществляющих образовательную деятельность), подопечных в возрасте до 18 лет (бывших подопечных, после прекращения опеки или попечительства, обучающихся по очной форме обучения в организациях, осуществляющих образовательную деятельность, в возрасте до 24 лет) | СведДобрЛичнСтр С   ОМУ Состав элемента представлен в таблице 4.16.
Элемент заполняется при <ПрВычет>=5
Сведения, подтверждающие право на получение социальных налоговых вычетов в сумме уплаченных пенсионных взносов по договору (договорам) негосударственного пенсионного обеспечения, заключенному (заключенным) с негосударственным пенсионным фондом в мою пользу и (или) в пользу членов моей семьи и (или) близких родственников в соответствии с Семейным кодексом Российской Федерации (супругов, родителей и детей, в том числе усыновителей и усыновленных, дедушки, бабушки и внуков, полнородных и неполнородных (имеющих общих отца или мать) братьев и сестер), детей-инвалидов, находящихся под опекой (попечительством) | СведПенсВзн С   ОМУ Состав элемента представлен в таблице 4.17.
Элемент заполняется при <ПрВычет>=6
Сведения, подтверждающие право на получение социальных налоговых вычетов в сумме уплаченных страховых взносов по договору (договорам) добровольного пенсионного страхования, заключенному (заключенным) со страховой организацией в мою пользу и (или) в пользу супруга (в том числе вдовы, вдовца), родителей (в том числе усыновителей), детей-инвалидов (в том числе усыновленных, находящихся под опекой (попечительством) | СведДобрПенсСтр С   ОМУ Состав элемента представлен в таблице 4.18.
Элемент заполняется при <ПрВычет>=7
Сведения, подтверждающие право на получение социальных налоговых вычетов в сумме уплаченных мной страховых взносов по договору (договорам) добровольного страхования жизни, если такие договоры заключаются на срок не менее пяти лет, заключенному (заключенным) со страховой организацией в мою пользу и (или) в пользу супруга (в том числе вдовы, вдовца), родителей (в том числе усыновителей), детей (в том числе усыновленных, находящихся под опекой (попечительством) | СведДобрСтрЖизнь С   ОМУ Состав элемента представлен в таблице 4.19.
Элемент заполняется при <ПрВычет>=8
Сведения, подтверждающие право на получение социальных налоговых вычетов в сумме, уплаченной за физкультурно-оздоровительные услуги, оказанные мне, моим детям (в том числе усыновленным) в возрасте до 18 лет (до 24 лет, если дети (в том числе усыновленные) являются обучающимися по очной форме обучения в организациях, осуществляющих образовательную деятельность), подопечным в возрасте до 18 лет (бывшим подопечным, после прекращения опеки или попечительства, обучающимся по очной форме обучения в организациях, осуществляющих образовательную деятельность, в возрасте до 24 лет), физкультурно-спортивными организациями, индивидуальными предпринимателями, осуществляющими деятельность в области физической культуры и спорта в качестве основного вида деятельности СведФизкульт С   ОМУ Состав элемента представлен в таблице 4.20.
Элемент заполняется при <ПрВычет>=9

Таблица 4.8

Сведения, подтверждающие право на получение социальных налоговых вычетов в сумме, уплаченной за обучение в организациях, осуществляющих образовательную деятельность, а также за обучение моих брата (сестры) в возрасте до 24 лет, супруга (супруги) по очной форме обучения в организациях, осуществляющих образовательную деятельность (СведОбуч219.2)

Наименование элемента Сокращенное наименование (код) элемента Признак типа элемента Формат элемента Признак обязательности элемента Дополнительная информация
Сумма расходов на обучение, в отношении которых заявлено право на получение социального налогового вычета, с учетом ограничений, установленных абзацем восьмым пункта 2 статьи 219 Налогового кодекса Российской Федерации, а также с учетом общей суммы налогооблагаемых доходов, к которым возможно применение налоговых вычетов СуммаОбуч А N(17.2) О  
Сведения об образовательной организации/индивидуальном предпринимателе, осуществляющем образовательную деятельность ДанОбрОргИП С   О Состав элемента представлен в таблице 4.9
Сведения о физическом лице, которому оказаны образовательные услуги ДанФЛОбр С   О Типовой элемент <ДанКлиентТип>.
Состав элемента представлен в таблице 4.24

Таблица 4.9

Сведения об образовательной организации/индивидуальном предпринимателе, осуществляющем образовательную деятельность (ДанОбрОргИП)

Наименование элемента Сокращенное наименование (код) элемента Признак типа элемента Формат элемента Признак обязательности элемента Дополнительная информация
Образовательная организация | НПЮЛ С   О Типовой элемент <ДанЮЛТип>.
Состав элемента представлен в таблице 4.25
Индивидуальный предприниматель НПИП С   О Типовой элемент <ДанФЛИПТип>.
Состав элемента представлен в таблице 4.23

Таблица 4.10

Сведения, подтверждающие право на получение социальных налоговых вычетов в сумме, уплаченной за обучение моих детей в возрасте до 24 лет, подопечных в возрасте до 18 лет, бывших подопечных после прекращения опеки или попечительства в возрасте до 24 лет по очной форме обучения в организациях, осуществляющих образовательную деятельность (СведОбуч219.1.2)

Наименование элемента Сокращенное наименование (код) элемента Признак типа элемента Формат элемента Признак обязательности элемента Дополнительная информация
Сумма расходов на обучение, в отношении которых заявлено право на получение социального налогового вычета, с учетом ограничений, установленных абзацем первым подпункта 2 пункта 1 статьи 219 Налогового кодекса Российской Федерации, а также с учетом общей суммы налогооблагаемых доходов, к которым возможно применение налоговых вычетов СуммаОбуч А N(17.2) О  
Сведения об образовательной организации/индивидуальном предпринимателе, осуществляющем образовательную деятельность ДанОбрОргИП С   О Состав элемента представлен в таблице 4.11
Сведения о физическом лице, которому оказаны образовательные услуги ДанФЛОбр С   О Типовой элемент <ДанКлиентТип>.
Состав элемента представлен в таблице 4.24

Таблица 4.11

Сведения об образовательной организации/индивидуальном предпринимателе, осуществляющем образовательную деятельность

Наименование элемента Сокращенное наименование (код) элемента Признак типа элемента Формат элемента Признак обязательности элемента Дополнительная информация
Образовательная организация | НПЮЛ С   О Типовой элемент <ДанЮЛТип>.
Состав элемента представлен в таблице 4.25
Индивидуальный предприниматель НПИП С   О Типовой элемент <ДанФЛИПТип>.
Состав элемента представлен в таблице 4.23

Таблица 4.12

Сведения, подтверждающие право на получение социальных налоговых вычетов в сумме, уплаченной за медицинские услуги (за исключением расходов по дорогостоящим видам лечения), оказанные медицинскими организациями, индивидуальными предпринимателями, осуществляющими медицинскую деятельность, мне, моим супругу (супруге), родителям, детям (в том числе усыновленным) в возрасте до 18 лет (до 24 лет, если дети (в том числе усыновленные) являются обучающимися по очной форме обучения в организациях, осуществляющих образовательную деятельность), подопечным в возрасте до 18 лет (бывшим подопечным, после прекращения опеки или попечительства, обучающимся по очной форме обучения в организациях, осуществляющих образовательную деятельность, в возрасте до 24 лет) (СведМедУсл)

Наименование элемента Сокращенное наименование (код) элемента Признак типа элемента Формат элемента Признак обязательности элемента Дополнительная информация
Сумма расходов на медицинские услуги, в отношении которых заявлено право на получение социального налогового вычета, с учетом ограничений, установленных абзацем восьмым пункта 2 статьи 219 Налогового кодекса Российской Федерации, а также с учетом общей суммы налогооблагаемых доходов, к которым возможно применение налоговых вычетов СуммаМедУсл А N(17.2) О  
Сведения о медицинской организации/индивидуальном предпринимателе, осуществляющем медицинскую деятельность ДанМедОргИП С   О Состав элемента представлен в таблице 4.13
Сведения о физическом лице, которому оказаны медицинские услуги ДанФЛМедУсл С   О Типовой элемент <ДанКлиентТип>.
Состав элемента представлен в таблице 4.24

Таблица 4.13

Сведения о медицинской организации/индивидуальном предпринимателе, осуществляющем медицинскую деятельность (ДанМедОргИП)

Наименование элемента Сокращенное наименование (код) элемента Признак типа элемента Формат элемента Признак обязательности элемента Дополнительная информация
Медицинская организация | НПЮЛ С   О Типовой элемент <ДанЮЛТип>.
Состав элемента представлен в таблице 4.25
Индивидуальный предприниматель НПИП С   О Типовой элемент <ДанФЛИПТип>.
Состав элемента представлен в таблице 4.23

Таблица 4.14

Сведения, подтверждающие право на получение социальных налоговых вычетов в сумме, уплаченной за медицинские услуги по дорогостоящим видам лечения, оказанные медицинскими организациями, индивидуальными предпринимателями, осуществляющими медицинскую деятельность, мне, моим супругу (супруге), родителям, детям (в том числе усыновленным) в возрасте до 18 лет (до 24 лет, если дети (в том числе усыновленные) являются обучающимися по очной форме обучения в организациях, осуществляющих образовательную деятельность), подопечным в возрасте до 18 лет (бывшим подопечным, после прекращения опеки или попечительства, обучающимся по очной форме обучения в организациях, осуществляющих образовательную деятельность, в возрасте до 24 лет) (СведМедУслДорог)

Наименование элемента Сокращенное наименование (код) элемента Признак типа элемента Формат элемента Признак обязательности элемента Дополнительная информация
Сумма расходов на медицинские услуги, в отношении которых заявлено право на получение социального налогового вычета, с учетом общей суммы налогооблагаемых доходов, к которым возможно применение налоговых вычетов СуммаМедУсл А N(17.2) О  
Сведения о медицинской организации/индивидуальном предпринимателе, осуществляющем медицинскую деятельность ДанМедОргИП С   О Состав элемента представлен в таблице 4.15
Сведения о физическом лице, которому оказаны медицинские услуги ДанФЛМедУсл С   О Типовой элемент <ДанКлиентТип>.
Состав элемента представлен в таблице 4.24

Таблица 4.15

Сведения о медицинской организации/индивидуальном предпринимателе, осуществляющем медицинскую деятельность (ДанМедОргИП)

Наименование элемента Сокращенное наименование (код) элемента Признак типа элемента Формат элемента Признак обязательности элемента Дополнительная информация
Медицинская организация | НПЮЛ С   О Типовой элемент <ДанЮЛТип>.
Состав элемента представлен в таблице 4.25
Индивидуальный предприниматель НПИП С   О Типовой элемент <ДанФЛИПТип>.
Состав элемента представлен в таблице 4.23

Таблица 4.16

Сведения, подтверждающие право на получение социальных налоговых вычетов в сумме страховых взносов, уплаченных по договорам добровольного личного страхования, а также по договорам добровольного страхования моих супруга (супруги), родителей, детей (в том числе усыновленных) в возрасте до 18 лет (до 24 лет, если дети (в том числе усыновленные) являются обучающимися по очной форме обучения в организациях, осуществляющих образовательную деятельность), подопечных в возрасте до 18 лет (бывших подопечных, после прекращения опеки или попечительства, обучающихся по очной форме обучения в организациях, осуществляющих образовательную деятельность, в возрасте до 24 лет) (СведДобрЛичнСтр)

Наименование элемента Сокращенное наименование (код) элемента Признак типа элемента Формат элемента Признак обязательности элемента Дополнительная информация
Дата договора ДатаДоговор А T(=10) О Типовой элемент <ДатаТип>.
Дата в формате ДД.ММ.ГГГГ
Номер договора НомерДоговор А T(1-40) О  
Сумма расходов по договору (договорам) добровольного страхования, в отношении которых заявлено право на получение социального налогового вычета, с учетом ограничений, установленных абзацем восьмым пункта 2 статьи 219 Налогового кодекса Российской Федерации, а также с учетом общей суммы налогооблагаемых доходов, к которым возможно применение налоговых вычетов СуммаСтрВзнос А N(17.2) О  
Сведения о страховой организации ДанСтрОрг С   О Типовой элемент <ДанЮЛТип>.
Состав элемента представлен в таблице 4.25
Сведения о физическом лице, в пользу которого заключен договор добровольного страхования ДанФЛЗастрах С   О Типовой элемент <ДанКлиентТип>.
Состав элемента представлен в таблице 4.24

Таблица 4.17

Сведения, подтверждающие право на получение социальных налоговых вычетов в сумме уплаченных пенсионных взносов по договору (договорам) негосударственного пенсионного обеспечения, заключенному (заключенным) с негосударственным пенсионным фондом в мою пользу и (или) в пользу членов моей семьи и (или) близких родственников в соответствии с Семейным кодексом Российской Федерации (супругов, родителей и детей, в том числе усыновителей и усыновленных, дедушки, бабушки и внуков, полнородных и неполнородных (имеющих общих отца или мать) братьев и сестер), детей-инвалидов, находящихся под опекой (попечительством) (СведПенсВзн)

Наименование элемента Сокращенное наименование (код) элемента Признак типа элемента Формат элемента Признак обязательности элемента Дополнительная информация
Дата договора ДатаДоговор А T(=10) О Типовой элемент <ДатаТип>.
Дата в формате ДД.ММ.ГГГГ
Номер договора НомерДоговор А T(1-40) О  
Сумма расходов по договору (договорам) негосударственного пенсионного обеспечения, в отношении которых заявлено право на получение социального налогового вычета, с учетом ограничений, установленных абзацем восьмым пункта 2 статьи 219 Налогового кодекса Российской Федерации, а также с учетом общей суммы налогооблагаемых доходов, к которым возможно применение налоговых вычетов СуммаПенсВзн А N(17.2) О  
Сведения о негосударственном пенсионном фонде, оказывающем услуги негосударственного пенсионного обеспечения ДанСтрОрг С   О Типовой элемент <ДанЮЛТип>.
Состав элемента представлен в таблице 4.25
Сведения о физическом лице, в пользу которого заключен договор негосударственного пенсионного обеспечения ДанФЛЗастрах С   О Типовой элемент <ДанКлиентТип>.
Состав элемента представлен в таблице 4.24

Таблица 4.18

Сведения, подтверждающие право на получение социальных налоговых вычетов в сумме уплаченных страховых взносов по договору (договорам) добровольного пенсионного страхования, заключенному (заключенным) со страховой организацией в мою пользу и (или) в пользу супруга (в том числе вдовы, вдовца), родителей (в том числе усыновителей), детей-инвалидов (в том числе усыновленных, находящихся под опекой (попечительством) (СведДобрПенсСтр)

Наименование элемента Сокращенное наименование (код) элемента Признак типа элемента Формат элемента Признак обязательности элемента Дополнительная информация
Дата договора ДатаДоговор А T(=10) О Типовой элемент <ДатаТип>.
Дата в формате ДД.ММ.ГГГГ
Номер договора НомерДоговор А T(1-40) О  
Сумма расходов по договору (договорам) добровольного пенсионного страхования, в отношении которых заявлено право на получение социального налогового вычета, с учетом ограничений, установленных абзацем восьмым пункта 2 статьи 219 Налогового кодекса Российской Федерации, а также с учетом общей суммы налогооблагаемых доходов, к которым возможно применение налоговых вычетов СуммаСтрВзнос А N(17.2) О  
Сведения о страховой организации ДанСтрОрг С   О Типовой элемент <ДанЮЛТип>.
Состав элемента представлен в таблице 4.25
Сведения о физическом лице, в пользу которого заключен договор добровольного пенсионного страхования ДанФЛЗастрах С   О Типовой элемент <ДанКлиентТип>.
Состав элемента представлен в таблице 4.24

Таблица 4.19

Сведения, подтверждающие право на получение социальных налоговых вычетов в сумме уплаченных мной страховых взносов по договору (договорам) добровольного страхования жизни, если такие договоры заключаются на срок не менее пяти лет, заключенному (заключенным) со страховой организацией в мою пользу и (или) в пользу супруга (в том числе вдовы, вдовца), родителей (в том числе усыновителей), детей (в том числе усыновленных, находящихся под опекой (попечительством) (СведДобрСтрЖизнь)

Наименование элемента Сокращенное наименование (код) элемента Признак типа элемента Формат элемента Признак обязательности элемента Дополнительная информация
Дата договора ДатаДоговор А T(=10) О Типовой элемент <ДатаТип>.
Дата в формате ДД.ММ.ГГГГ
Номер договора НомерДоговор А T(1-40) О  
Сумма расходов по договору (договорам) добровольного страхования жизни, в отношении которых заявлено право на получение социального налогового вычета, с учетом ограничений, установленных абзацем восьмым пункта 2 статьи 219 Налогового кодекса Российской Федерации, а также с учетом общей суммы налогооблагаемых доходов, к которым возможно применение налоговых вычетов СуммаСтрВзнос А N(17.2) О  
Сведения о страховой организации ДанСтрОрг С   О Типовой элемент <ДанЮЛТип>.
Состав элемента представлен в таблице 4.25
Сведения о физическом лице, в пользу которого заключен договор добровольного страхования жизни ДанФЛЗастрах С   О Типовой элемент <ДанКлиентТип>.
Состав элемента представлен в таблице 4.24

Таблица 4.20

Сведения, подтверждающие право на получение социальных налоговых вычетов в сумме, уплаченной за физкультурно-оздоровительные услуги, оказанные мне, моим детям (в том числе усыновленным) в возрасте до 18 лет (до 24 лет, если дети (в том числе усыновленные) являются обучающимися по очной форме обучения в организациях, осуществляющих образовательную деятельность), подопечным в возрасте до 18 лет (бывшим подопечным, после прекращения опеки или попечительства, обучающимся по очной форме обучения в организациях, осуществляющих образовательную деятельность, в возрасте до 24 лет), физкультурно-спортивными организациями, индивидуальными предпринимателями, осуществляющими деятельность в области физической культуры и спорта в качестве основного вида деятельности (СведФизкульт)

Наименование элемента Сокращенное наименование (код) элемента Признак типа элемента Формат элемента Признак обязательности элемента Дополнительная информация
Сумма расходов на физкультурно-оздоровительные услуги, в отношении которых заявлено право на получение социального налогового вычета, с учетом ограничений, установленных абзацем восьмым пункта 2 статьи 219 Налогового кодекса Российской Федерации, а также с учетом общей суммы налогооблагаемых доходов, к которым возможно применение налоговых вычетов СуммаСтрВзнос А N(17.2) О  
Сведения о физкультурно-спортивной организации/индивидуальном предпринимателе, осуществляющем деятельность в области физической культуры и спорта ДанФизкОргИП С   О Состав элемента представлен в таблице 4.21
Сведения о физическом лице, которому оказаны физкультурно-оздоровительные услуги ДанФЛФизк С   О Типовой элемент <ДанКлиентТип>.

Таблица 4.21

Сведения о физкультурно-спортивной организации/индивидуальном предпринимателе, осуществляющем деятельность в области физической культуры и спорта (ДанФизкОргИП)

Наименование элемента Сокращенное наименование (код) элемента Признак типа элемента Формат элемента Признак обязательности элемента Дополнительная информация
Физкультурно-спортивная организация | НПЮЛ С   О Типовой элемент <ДанЮЛТип>.
Состав элемента представлен в таблице 4.25
Индивидуальный предприниматель НПИП С   О Типовой элемент <ДанФЛИПТип>.
Состав элемента представлен в таблице 4.23

Таблица 4.22

Сведения о счете (СвСчет)

Наименование элемента Сокращенное наименование (код) элемента Признак типа элемента Формат элемента Признак обязательности элемента Дополнительная информация
Наименование банка НаимБанк А T(1-255) О  
Банковский идентификационный код БИК А T(=9) О Типовой элемент <БИКТип>
Номер счета налогоплательщика НомСч А T(=20) О Типовой элемент <КорСчТип>

Таблица 4.23

Данные физического лица/индивидуального предпринимателя (ДанФЛИПТип)

Наименование элемента Сокращенное наименование (код) элемента Признак типа элемента Формат элемента Признак обязательности элемента Дополнительная информация
ИНН ИННФЛ А T(=12) О Типовой элемент <ИННФЛТип>
Фамилия, имя, отчество (при наличии) ФИО С   О Типовой элемент <ФИОТип>.
Состав элемента представлен в таблице 4.26

Таблица 4.24

Данные физического лица (ДанКлиентТип)

Наименование элемента Сокращенное наименование (код) элемента Признак типа элемента Формат элемента Признак обязательности элемента Дополнительная информация
ИНН ИННФЛ А T(=12) Н Типовой элемент <ИННФЛТип>
Фамилия, имя, отчество (при наличии) ФИО С   О Типовой элемент <ФИОТип>.
Состав элемента представлен в таблице 4.26

Таблица 4.25

Данные организации (ДанЮЛТип)

Наименование элемента Сокращенное наименование (код) элемента Признак типа элемента Формат элемента Признак обязательности элемента Дополнительная информация
Наименование организации НаимОрг А T(1-1000) О  
ИНН ИННЮЛ А T(=10) О Типовой элемент <ИННЮЛТип>
КПП КПП А T(=9) О Типовой элемент <КППТип>

Таблица 4.26

Фамилия, имя, отчество (ФИОТип)

Наименование элемента Сокращенное наименование (код) элемента Признак типа элемента Формат элемента Признак обязательности элемента Дополнительная информация
Фамилия Фамилия А T(1-60) О  
Имя Имя А T(1-60) О  
Отчество Отчество А T(1-60) Н