Приказ ФНС РФ от 21.02.2024 N СД-7-2/148@

"Об утверждении формы и формата представления уведомления о невозможности представления в установленные сроки документов (информации) в электронной форме"
Редакция от 21.02.2024 — Действует с 29.04.2024

Зарегистрировано в Минюсте России 29 марта 2024 г. N 77693


ФЕДЕРАЛЬНАЯ НАЛОГОВАЯ СЛУЖБА

ПРИКАЗ
от 21 февраля 2024 г. N СД-7-2/148@

ОБ УТВЕРЖДЕНИИ ФОРМЫ И ФОРМАТА ПРЕДСТАВЛЕНИЯ УВЕДОМЛЕНИЯ О НЕВОЗМОЖНОСТИ ПРЕДСТАВЛЕНИЯ В УСТАНОВЛЕННЫЕ СРОКИ ДОКУМЕНТОВ (ИНФОРМАЦИИ) В ЭЛЕКТРОННОЙ ФОРМЕ

В соответствии с абзацем восьмым пункта 2.1 статьи 86, абзацем четвертым пункта 3 и пунктом 5 статьи 93 Налогового кодекса Российской Федерации, и в соответствии с абзацем первым пункта 1 и подпунктом 5.9.36 пункта 5 Положения о Федеральной налоговой службе, утвержденного постановлением Правительства Российской Федерации от 30.09.2004 N 506, в целях приведения форм документов, предусмотренных Налоговым кодексом Российской Федерации и используемых налоговыми органами при реализации своих полномочий в отношениях, регулируемых законодательством о налогах и сборах, в соответствие с изменениями законодательства Российской Федерации и в связи с принятием Федерального закона от 31.07.2023 N 389-ФЗ "О внесении изменений в части первую и вторую Налогового кодекса Российской Федерации, отдельные законодательные акты Российской Федерации и о приостановлении действия абзаца второго пункта 1 статьи 78 части первой Налогового кодекса Российской Федерации" приказываю:

1. Утвердить форму "Уведомление о невозможности представления в установленные сроки документов (информации)" согласно приложению N 1 к настоящему приказу.

2. Утвердить формат представления уведомления о невозможности представления в установленные сроки документов (информации) в электронной форме согласно приложению N 2 к настоящему приказу.

3. Признать утратившим силу приказ Федеральной налоговой службы от 24.04.2019 N ММВ-7-2/204@ "Об утверждении формы и формата представления уведомления о невозможности представления в установленные сроки документов (информации) в электронной форме" (зарегистрирован Министерством юстиции Российской Федерации 27.05.2019, регистрационный N 54746).

4. Установить, что настоящий приказ вступает в силу по истечении одного месяца со дня его официального опубликования.

5. Контроль за исполнением настоящего приказа возложить на заместителя руководителя Федеральной налоговой службы, координирующего вопросы контроля за соблюдением законодательства о налогах и сборах, за правильностью исчисления, полнотой и своевременностью уплаты (перечисления) в бюджетную систему Российской Федерации налогов, сборов и страховых взносов.

Исполняющий обязанности руководителя
Федеральной налоговой службы
Д.С. САТИН

Приложение N 1
к приказу ФНС России
от 21.02.2024 N СД-7-2/148@

Форма по КНД 1125045

 
  (наименование и код налогового органа)

УВЕДОМЛЕНИЕ N ________
О НЕВОЗМОЖНОСТИ ПРЕДСТАВЛЕНИЯ В УСТАНОВЛЕННЫЕ СРОКИ ДОКУМЕНТОВ (ИНФОРМАЦИИ)

 
  (дата)
(полное наименование организации (ответственного участника консолидированной группы налогоплательщиков, банка), (фамилия, имя, отчество <1> физического лица) - налогоплательщика (плательщика сбора, плательщика страховых взносов, налогового агента), ИНН <2>, КПП <3>)
<4>
уведомляет, что не имеет возможности представить в установленный требованием о представлении документов (информации) от           N       срок следующие
                                                  (дата)                    
запрашиваемые документы (информацию):                                              
<4>
1) документы:  
    ;
  (номера пунктов, наименования, реквизиты, иные индивидуализирующие признаки документов, указанные в требовании о представлении документов (информации) <5>  
    ;
    ,
  2) информацию:  
    ;
  (номера пунктов, сведения, позволяющие идентифицировать сделку, указанные в требовании о представлении документов (информации) <5>  
    ;
    ,
  по причине  
         
  (указываются конкретные причины необходимости продления  
         
  срока исполнения требования о представлении документов (информации)  
  В этой связи указанные документы (информация) могут быть представлены в срок не позднее   .  
    (дата)    
<4>
1) документы:    
      ;
  (номера пунктов, наименования, реквизиты, иные индивидуализирующие признаки документов, указанные в требовании о представлении документов (информации) <5>    
      ;
      ,
  2) информацию:    
      ;
  (номера пунктов, сведения, позволяющие идентифицировать сделку, указанные в требовании о представлении документов (информации) <5>    
      ;
      ,
  по причине отсутствия указанных документов (информации) вследствие      
    (утраты, или    
        .
  того, что они не поступали (не составлялись), или того, что они переданы аудиторской организации (индивидуальному аудитору), или были переданы правоохранительному органу (изъяты правоохранительным органом)    
  Документы были утрачены        
        . <6>
  (указываются обстоятельства утраты документов)    
  Документы были переданы        
  (сведения об аудиторской организации (индивидуальном аудиторе): наименование организации (фамилия, имя, отчество <1> индивидуального аудитора), государственный регистрационный номер;    
           
  наименование правоохранительного органа и его адрес)    
        . <7>
           
<4>
1) документы:                                                                      
                                                                              ;
  (номера пунктов, наименования, реквизиты, иные индивидуализирующие признаки документов, указанные в требовании о представлении документов (информации) <5>  
                                                                              ;
                                                                              ,
  2) информацию:                                                                    
                                                                              ;
  (номера пунктов, сведения, позволяющие идентифицировать сделку, указанные в требовании о представлении документов (информации) <5>  
                                                                              ;
                                                                              ,
  по причине представления указанных документов (информации) ранее в                                                  
                              (наименование налогового органа)  
  документом (приложением к документу)                                                              
                  (реквизиты документа,  
                                                                               
  которым (приложением к которому) истребованные документы были представлены ранее)  
<4>
уведомляет, что не имеет возможности представить в установленный пунктом 2.1 статьи 86 Налогового кодекса Российской Федерации срок документы (информацию)                
                                                                               
  (указываются коды документов (информации)  
  по запросу о представлении копий документов (информации), предусмотренных пунктом 2.1 статьи 86 Налогового кодекса Российской Федерации от           N          
  по причине                                                                        
        (указываются конкретные причины необходимости продления срока исполнения запроса о представлении  
                                                                               
  копий документов (информации), предусмотренных пунктом 2.1 статьи 86 Налогового кодекса  
                                                                               
  Российской Федерации)  
  В этой связи документы (информация) могут быть представлены в срок не позднее                   .                          
                                  (дата (указывается при необходимости)                            

Приложения <8>:

;
  .
Достоверность сведений, указанных в настоящем уведомлении, подтверждаю   <9>:                                            
       
(должность <10>)   (фамилия, имя, отчество <1>)   (подпись)
Номер контактного телефона <11>                     . Адрес электронной почты <11>                             .
Наименование документа, подтверждающего полномочия представителя                                                    
                                                                              .

<1> Отчество указывается при наличии.

<2> В отношении физического лица, не являющегося индивидуальным предпринимателем, идентификационный номер налогоплательщика указывать не обязательно.

<3> Код причины постановки на учет указывается для организации.

<4> Нужное указать.

<5> При необходимости отражения всех документов (информации), указанных в требовании о представлении документов (информации), указывается "все документы (информация), указанные в требовании".

<6> Указывается при утрате документов.

<7> Указывается, если документы были переданы аудиторской организации (индивидуальному аудитору), проводившей аудит и (или) оказывавшей прочие связанные с аудиторской деятельностью услуги, предусмотренные пунктом 1 статьи 93.2 Налогового кодекса Российской Федерации, за периоды, входящие в периоды проверки, либо были переданы правоохранительному органу или изъяты правоохранительным органом.

<8> Указываются наименования, реквизиты, иные индивидуализирующие признаки документов, прилагаемых к уведомлению (при наличии).

<9> Указывается одно из значений:

1 - физическое лицо;

2 - представитель физического лица;

3 - законный представитель организации (ответственного участника консолидированной группы налогоплательщиков);

4 - уполномоченный представитель организации (ответственного участника консолидированной группы налогоплательщиков).

<10> Указывается для организации.

<11> Указывается при наличии.

Приложение N 2
к приказу ФНС России
от 21.02.2024 N СД-7-2/148@

ФОРМАТ ПРЕДСТАВЛЕНИЯ УВЕДОМЛЕНИЯ О НЕВОЗМОЖНОСТИ ПРЕДСТАВЛЕНИЯ В УСТАНОВЛЕННЫЕ СРОКИ ДОКУМЕНТОВ (ИНФОРМАЦИИ) В ЭЛЕКТРОННОЙ ФОРМЕ

I. ОБЩИЕ ПОЛОЖЕНИЯ

1. Настоящий формат описывает требования к XML-файлам (далее - файл обмена) передачи уведомления о невозможности представления в указанные сроки документов (информации) в электронной форме.

2. Номер версии настоящего формата 5.03.

II. ОПИСАНИЕ ФАЙЛА ОБМЕНА

3. Имя файла обмена должно иметь следующий вид:

R_T_A_K_O_GGGGMMDD_N, где:

R_T - префикс, принимающий значение ON_UVNPDUS;

A_K - идентификатор получателя информации, где:

A - идентификатор получателя, которому направляется файл обмена, K - идентификатор конечного получателя, для которого предназначена информация из данного файла обмена. Передача файла от отправителя к конечному получателю (K) может осуществляться в несколько этапов через другие налоговые органы, осуществляющие передачу файла на промежуточных этапах, которые обозначаются идентификатором A. В случае передачи файла от отправителя к конечному получателю при отсутствии налоговых органов, осуществляющих передачу на промежуточных этапах, значения идентификаторов A и K совпадают. Каждый из идентификаторов (A и K) имеет вид для налоговых органов - четырехразрядный код налогового органа;

O - идентификатор отправителя информации, имеет вид:

для организаций - девятнадцатиразрядный код (идентификационный номер налогоплательщика (далее - ИНН) и код причины постановки на учет (далее - КПП) организации (обособленного подразделения);

для физических лиц - двенадцатиразрядный код (ИНН физического лица, при наличии. При отсутствии ИНН - последовательность из двенадцати нулей).

GGGG - год формирования передаваемого файла, MM - месяц, DD - день;

N - идентификационный номер файла (длина - от 1 до 36 знаков. Идентификационный номер файла должен обеспечивать уникальность файла).

Расширение имени файла - xml. Расширение имени файла может указываться как строчными, так и прописными буквами.

Параметры первой строки файла обмена

Первая строка файла обмена должна иметь следующий вид:

<?xml version ="1.0" encoding ="windows-1251"?>

Имя файла, содержащего XSD-схему файла обмена, должно иметь следующий вид:

ON_UVNPDUS_1_918_01_05_02_xx, где xx - номер версии схемы.

Расширение имени файла - xsd.

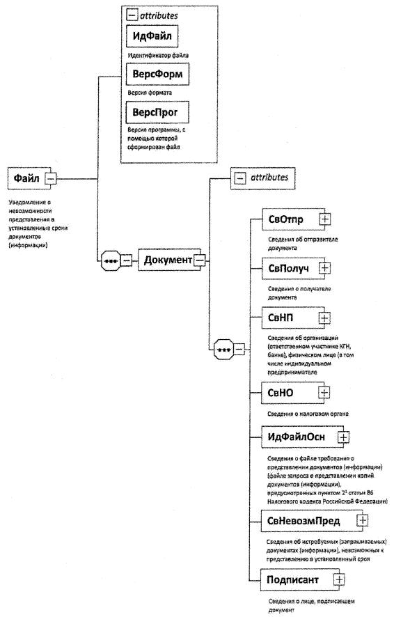
4. Логическая модель файла обмена представлена в виде диаграммы структуры файла обмена на рисунке 1 настоящего формата. Элементами логической модели файла обмена являются элементы и атрибуты XML-файла. Перечень структурных элементов логической модели файла обмена и сведения о них приведены в таблицах 4.1 - 4.12 настоящего формата.

Для каждого структурного элемента логической модели файла обмена приводятся следующие сведения.

Наименование элемента. Приводится полное наименование элемента. В строке таблицы могут быть описаны несколько элементов, наименования которых разделены символом "|". Такая форма записи применяется при наличии в файле обмена только одного элемента из описанных в этой строке.

Сокращенное наименование (код) элемента. Приводится сокращенное наименование элемента. Синтаксис сокращенного наименования должен удовлетворять спецификации XML.

Признак типа элемента. Может принимать следующие значения: "С" - сложный элемент логической модели (содержит вложенные элементы), "П" - простой элемент логической модели, реализованный в виде элемента XML файла, "А" - простой элемент логической модели, реализованный в виде атрибута элемента XML файла. Простой элемент логической модели не содержит вложенные элементы.

Формат элемента. Формат элемента представляется следующими условными обозначениями:

T - символьная строка; N - числовое значение (целое или дробное).

Формат символьной строки указывается в виде T(n-k) или T(=k), где:

n - минимальное количество знаков, к - максимальное количество знаков, символ "-" - разделитель, символ "=" означает фиксированное количество знаков в строке. В случае если минимальное количество знаков равно 0, формат имеет вид T(0-k). В случае если максимальное количество знаков не ограничено, формат имеет вид T(n-).

Формат числового значения указывается в виде N(m.k), где:

m - максимальное количество знаков в числе, включая знак (для отрицательного числа), целую и дробную часть числа без разделяющей "десятичной точки, к - максимальное число знаков дробной части числа. Если число знаков дробной части числа равно 0 (то есть число целое), то формат числового значения имеет вид N(m).

Для простых элементов, являющихся базовыми в XML (определенными в http://www.w3.org/TR/xmlschema-0), например, элемент с типом "date", поле "Формат элемента" не заполняется. Для таких элементов в поле "Дополнительная информация" указывается тип базового элемента.

Признак обязательности элемента определяет обязательность наличия элемента (совокупности наименования элемента и его значения) в файле обмена. Признак обязательности элемента может принимать следующие значения: "О" - наличие элемента в файле обмена обязательно; "Н" - наличие элемента в файле обмена необязательно, то есть элемент может отсутствовать. Если элемент принимает ограниченный перечень значений (по классификатору, кодовому словарю и тому подобному), то признак обязательности элемента дополняется символом "К". Например, "ОК". В случае если количество реализаций элемента может быть более одной, то признак обязательности элемента дополняется символом "М". Например, "НМ", "ОКМ".

К вышеперечисленным признакам обязательности элемента может добавляться значение "У" в случае описания в XSD схеме условий, предъявляемых к элементу в файле обмена, описанных в графе "Дополнительная информация". Например, "НУ", "ОКУ".

Дополнительная информация содержит, при необходимости, требования к элементу файла обмена, не указанные ранее. Для сложных элементов указывается ссылка на таблицу, в которой описывается состав данного элемента. Для элементов, принимающих ограниченный перечень значений из классификатора (кодового словаря и тому подобного), указывается соответствующее наименование классификатора (кодового словаря и тому подобного) или приводится перечень возможных значений. Для классификатора (кодового словаря и тому подобного) может указываться ссылка на его местонахождение. Для элементов, использующих пользовательский тип данных, указывается наименование типового элемента.

XSD-схема файла обмена в электронном виде приводится отдельным файлом.

Рис. 1. Диаграмма структуры файла обмена

Таблица 4.1

Уведомление о невозможности представления в установленные сроки документов (информации) (Файл)

Наименование элемента Сокращенное наименование (код) элемента Признак типа элемента Формат элемента Признак обязательности элемента Дополнительная информация
Идентификатор файла ИдФайл А T(1-255) О  
Версия формата ВерсФорм А T(1-5) О Принимает значение: 5.03
Версия программы, с помощью которой сформирован файл ВерсПрог А T(1-40) О  
Состав и структура документа Документ С   О Состав элемента представлен в таблице 4.2

Таблица 4.2

Состав и структура документа (Документ)

Наименование элемента Сокращенное наименование (код) элемента Признак типа элемента Формат элемента Признак обязательности элемента Дополнительная информация
Код формы по Классификатору налоговых документов (КНД) КНД А T(=7) ОК Типовой элемент <КНДТип>.
Принимает значение: 1125045
Дата уведомления Дата А T(=10) О Типовой элемент <ДатаТип>
Номер уведомления Номер А T(1-20) О  
Количество направленных файлов подтверждающих документов КолФайл А N(2) Н  
Сведения об отправителе документа СвОтпр С   О Состав элемента представлен в таблице 4.3
Сведения о получателе документа СвПолуч С   О Типовой элемент <СвНОТип>.
Состав элемента представлен в таблице 4.9
Сведения об организации (ответственном участнике консолидированной группы налогоплательщиков (далее - КГН), банке), физическом лице СвНП С   О Состав элемента представлен в таблице 4.4
Сведения о налоговом органе СвНО С   О Типовой элемент <СвНОТип>.
Состав элемента представлен в таблице 4.9
Сведения о файле требования о представлении документов (информации) (файле запроса о представлении копий документов (информации), предусмотренных пунктом 2.1 статьи 86 Налогового кодекса Российской Федерации) ИдФайлОсн С   О Состав элемента представлен в таблице 4.5
Сведения об истребуемых документах (информации), невозможных к представлению в установленный срок СвНевозмПред С   НМ Состав элемента представлен в таблице 4.6
Сведения о лице, подписавшем документ Подписант С   О Состав элемента представлен в таблице 4.7

Таблица 4.3

Сведения об отправителе документа (СвОтпр)

Наименование элемента Сокращенное наименование (код) элемента Признак типа элемента Формат элемента Признак обязательности элемента Дополнительная информация
Признак отправителя - уполномоченного представителя ПризОтпрУП А T(=1) ОК Принимает значение: 1 | 2, где:
1 - нет;
2 - да
Отправитель - организация | ОтпрЮЛ С   О Типовой элемент <СвЮЛТип>.
Состав элемента представлен в таблице 4.11
Отправитель - физическое лицо ОтпрФЛ С   О Типовой элемент <СвФЛТип>.
Состав элемента представлен в таблице 4.10

Таблица 4.4

Сведения об организации (ответственном участнике КГН), физическом лице (СвНП)

Наименование элемента Сокращенное наименование (код) элемента Признак типа элемента Формат элемента Признак обязательности элемента Дополнительная информация
Налогоплательщик (плательщик сбора, плательщик страховых взносов, налоговый агент), ответственный участник КГН, банк - организация | НПЮЛ С   О Типовой элемент <СвЮЛТип>.
Состав элемента представлен в таблице 4.11
Налогоплательщик (плательщик сбора, плательщик страховых взносов, налоговый агент) - физическое лицо НПФЛ С   О Типовой элемент <СвФЛТип>.
Состав элемента представлен в таблице 4.10

Таблица 4.5

Сведения о файле требования о представлении документов (информации) (файле запроса о представлении копий документов (информации), предусмотренных пунктом 2.1 статьи 86 Налогового кодекса Российской Федерации) (ИдФайлОсн)

Наименование элемента Сокращенное наименование (код) элемента Признак типа элемента Формат элемента Признак обязательности элемента Дополнительная информация
Имя файла требования о представлении документов (информации) (имя файла запроса о представлении копий документов (информации), предусмотренных пунктом 2.1 статьи 86 Налогового кодекса Российской Федерации), в ответ на которое формируется уведомление ИмяФайлОсн А T(1-200) О  
Номер требования о представлении документов (информации) (номер запроса о представлении копий документов (информации), предусмотренных пунктом 2.1 статьи 86 Налогового кодекса Российской Федерации), в ответ на которое формируется уведомление НомОсн А T(1-30) О  
Дата требования о представлении документов (информации) (дата запроса о представлении копий документов (информации), предусмотренных пунктом 2.1 статьи 86 Налогового кодекса Российской Федерации), в ответ на которое формируется уведомление ДатаОсн А T(=10) О Типовой элемент <ДатаТип>

Таблица 4.6

Сведения об истребуемых (запрашиваемых) документах (информации), невозможных к представлению в установленный срок (СвНевозмПред)

Наименование элемента Сокращенное наименование (код) элемента Признак типа элемента Формат элемента Признак обязательности элемента Дополнительная информация
Подробное описание причины невозможности представления истребуемых (запрашиваемых) документов (информации) ОписПричНепред А T(1-2500) О  
Код группы причин, к которой относится указанная в описании причина невозможности представления истребуемых (запрашиваемых) документов (информации) КодПрич А T(=2) ОКМ Принимает значение: 10 | 20 | 30, где:
10 - необходимо продление срока исполнения требования о представлении документов (информации) (запроса о представлении копий документов (информации), предусмотренных пунктом 2.1 статьи 86 Налогового кодекса Российской Федерации) по объективным причинам (документы хранятся в удаленных хранилищах (архивах); существенные объемы истребованных документов (информации); другие причины);
20 - невозможно представление истребованных документов (информации) по причине их отсутствия (утрачены, не поступали, не составлялись, были переданы аудиторской организации (индивидуальному аудитору);
30 - документы (информация) ранее были представлены в налоговый орган (независимо от оснований такого представления - по требованию налогового органа, в числе приложений к налоговой декларации (расчету), в числе приложений к письменным пояснениям, возражениям, другие основания.
Дата, не позднее которой могут быть представлены документы (информация) СрокПредст А T(=10) Н Типовой элемент <ДатаТип>.
При КодПрич=20 не заполняется
Порядковый номер запрашиваемого документа (запрашиваемой информации) ПорНомДок П T(=4) ОМ Указывается порядковый номер запрашиваемого документа согласно требованию о представлении документов (информации).
Имеет вид 1.XX (2.XX), где XX, порядковый номер. При необходимости отражения всех документов (информации), указанных в требовании о представлении документов (информации), указывается Z.ZZ
Код запрашиваемого документа (информации) КодЗапрДок П T(1-6) ОМ Указывается код документа (информации) в соответствии с таблицей 12.4 "Коды видов копий документов (информации)" приложения N 13 к приказу Федеральной налоговой службы от 19.07.2018 N ММВ-7-2/460@ "Об утверждении форм и форматов направления налоговым органом запросов в банк (оператору по переводу денежных средств) в электронной форме" (зарегистрирован Министерством юстиции Российской Федерации 02.10.2018, регистрационный N 52306) с изменениями, внесенными приказами Федеральной налоговой службы от 27.08.2020 N ЕД-7-2/608 @ (зарегистрирован Министерством юстиции Российской Федерации 14.09.2020, регистрационный N 59802), от 17.09.2021 N ЕД-7-2/816@ (зарегистрирован Министерством юстиции Российской Федерации 08.12.2021, регистрационный N 66231), от 27.12.2022 N ЕД-7-2/1265@ (зарегистрирован Министерством юстиции Российской Федерации 27.01.2023, регистрационный N 72146)
Имя файла сканированного документа, подтверждающего обоснованность невозможности представления ИмяФайл П T(1-255) НМ Имя файла сканированного документа имеет вид:
PR_O_P_N 1_GGGGMMDD_N 2, где:
PR - префикс;
O - идентификатор отправителя имеет вид:
для организаций - девятнадцатиразрядный код (ИНН и КПП организации);
для физических лиц - двенадцатиразрядный код (ИНН физического лица, при отсутствии ИНН - последовательность из двенадцати нулей);
P - идентификатор конечного получателя - налогового органа, - четырехразрядный код налогового органа;
GGGGMMDD - дата формирования файла;
N 1, N 2 - идентификационные номера файла (GUID).
Если документ состоит из нескольких файлов, N 1 одинаковый для всех файлов одного документа, N 2 уникален для каждого файла независимо от принадлежности к документу.
Расширение имени файла - tif | jpg | pdf | png.
К файлам содержащих отсканированные изображения, предъявляются следующие требования: черно-белое изображение с разрешением отсканированного документа не менее 150 и не более 300 точек на дюйм с использованием 256 градаций серого цвета.
Имя файла, представляемого в налоговый орган документа в соответствии с утвержденным форматом для данного документа без расширения и точки.
Используется для представления документов, по мнению заявителя подтверждающих обоснованность сведений, указанных им в ОписПричНепред

Таблица 4.7

Сведения о лице, подписавшем документ (Подписант)

Наименование элемента Сокращенное наименование (код) элемента Признак типа элемента Формат элемента Признак обязательности элемента Дополнительная информация
Признак лица, подписавшего документ ПрПодп А T(=1) ОК Принимает значение: 1 | 2 | 3 | 4, где:
1 - физическое лицо;
2 - представитель физического лица;
3 - руководитель организации;
4 - уполномоченный представитель организации
Должность лица, подписавшего документ ДолжнПодп А T(0-128) Н  
Номер контактного телефона Тлф А T(1-20) Н  
Адрес электронной почты E-mail А T(1-45) Н  
ИНН физического лица ИННФЛ А T(=12) Н Типовой элемент <ИННФЛТип>
Фамилия, имя, отчество (при наличии) ФИО С   О Типовой элемент <ФИОТип>.
Состав элемента представлен в таблице 4.12
Сведения об уполномоченном представителе СвПред С   Н Состав элемента представлен в таблице 4.8

Таблица 4.8

Сведения об уполномоченном представителе (СвПред)

Наименование элемента Сокращенное наименование (код) элемента Признак типа элемента Формат элемента Признак обязательности элемента Дополнительная информация
Наименование документа, подтверждающего полномочия представителя налогоплательщика (плательщика сбора, плательщика страховых взносов, налогового агента) НаимДок А T(1-120) О Для доверенности, совершенной в электронной форме, необходимо указывать GUID доверенности

Таблица 4.9

Сведения о налоговом органе (СвНОТип)

Наименование элемента Сокращенное наименование (код) элемента Признак типа элемента Формат элемента Признак обязательности элемента Дополнительная информация
Код налогового органа КодНО А T(=4) ОК Типовой элемент <СОНОТип>

Таблица 4.10

Сведения о физическом лице (СвФЛТип)

Наименование элемента Сокращенное наименование (код) элемента Признак типа элемента Формат элемента Признак обязательности элемента Дополнительная информация
ИНН физического лица ИННФЛ А T(=12) НУ Типовой элемент <ИННФЛТип>.
Обязателен для индивидуальных предпринимателей
Фамилия, имя, отчество физического лица ФИО С   О Типовой элемент <ФИОТип>.
Состав элемента представлен в таблице 4.12

Таблица 4.11

Сведения об организации (СвЮЛТип)

Наименование элемента Сокращенное наименование (код) элемента Признак типа элемента Формат элемента Признак обязательности элемента Дополнительная информация
Полное наименование организации НаимОрг А T(1-1000) О  
ИНН организации ИННЮЛ А T(=10) О Типовой элемент <ИННЮЛТип>
КПП КПП А T(=9) О Типовой элемент <КППТип>

Таблица 4.12

Фамилия, имя, отчество физического лица (ФИОТип)

Наименование элемента Сокращенное наименование (код) элемента Признак типа элемента Формат элемента Признак обязательности элемента Дополнительная информация
Фамилия Фамилия А T(1-60) О  
Имя Имя А T(1-60) О  
Отчество Отчество А T(1-60) Н Указывается при наличии