Приказ ФНС РФ от 28.02.2024 N ЕД-7-15/162@

"Об утверждении формата и порядка направления банковской гарантии в налоговый орган в электронной форме"
Редакция от 28.02.2024 — Действует с 30.04.2024

Зарегистрировано в Минюсте России 28 марта 2024 г. N 77675


ФЕДЕРАЛЬНАЯ НАЛОГОВАЯ СЛУЖБА

ПРИКАЗ
от 28 февраля 2024 г. N ЕД-7-15/162@

ОБ УТВЕРЖДЕНИИ ФОРМАТА И ПОРЯДКА НАПРАВЛЕНИЯ БАНКОВСКОЙ ГАРАНТИИ В НАЛОГОВЫЙ ОРГАН В ЭЛЕКТРОННОЙ ФОРМЕ

В соответствии с абзацем первым пункта 4 статьи 31, абзацем вторым пункта 2 статьи 74.1 части первой Налогового кодекса Российской Федерации, абзацем первым пункта 1 и подпунктом 5.9.37 пункта 5 Положения о Федеральной налоговой службе, утвержденного постановлением Правительства Российской Федерации от 30.09.2004 N 506, в целях совершенствования налогового администрирования, а также в связи с принятием Федерального закона от 31.07.2023 N 389-ФЗ "О внесении изменений в части первую и вторую Налогового кодекса Российской Федерации, отдельные законодательные акты Российской Федерации и о приостановлении действия абзаца второго пункта 1 статьи 78 части первой Налогового кодекса Российской Федерации" приказываю:

1. Утвердить:

формат направления банковской гарантии в налоговый орган в электронной форме согласно приложению N 1 к настоящему приказу;

порядок направления банковской гарантии в налоговый орган в электронной форме согласно приложению N 2 к настоящему приказу.

2. Признать утратившим силу приказ ФНС России от 01.02.2019 N ММВ-7-15/45@ "Об утверждении Порядка уведомления банком налогового органа по месту учета налогоплательщика о факте выдачи банковской гарантии и формата уведомления банком налогового органа по месту учета налогоплательщика о факте выдачи банковской гарантии в электронной форме" (зарегистрирован Министерством юстиции Российской Федерации 17.04.2019, регистрационный N 54401).

3. Установить, что настоящий приказ вступает в силу по истечении одного месяца после дня его официального опубликования, но не ранее 01.04.2024.

4. Контроль за исполнением настоящего приказа возложить на заместителя руководителя Федеральной налоговой службы, координирующего вопросы камерального налогового контроля.

Руководитель
Федеральной налоговой службы
Д.В. ЕГОРОВ

Приложение N 1
к приказу ФНС России
от 28.02.2024 N ЕД-7-15/162@

ФОРМАТ НАПРАВЛЕНИЯ БАНКОВСКОЙ ГАРАНТИИ В НАЛОГОВЫЙ ОРГАН В ЭЛЕКТРОННОЙ ФОРМЕ

I. ОБЩИЕ ПОЛОЖЕНИЯ

1. Настоящий формат описывает требования к XML-файлам (далее - файл обмена) передачи в электронной форме банковской гарантии в налоговые органы.

2. Номер версии настоящего формата 5.04, часть 310_64.

II. ОПИСАНИЕ ФАЙЛА ОБМЕНА

3. Имя файла обмена должно иметь следующий вид:

R_T_A_K_O_GGGGMMDD_N, где:

R_T - префикс, принимающий значение ON_SVBANKGAR;

A_K - идентификатор получателя информации, где: A - идентификатор получателя, которому направляется файл обмена, K - идентификатор конечного получателя, для которого предназначена информация из данного файла обмена. Передача файла от отправителя к конечному получателю (K) может осуществляться в несколько этапов через другие налоговые органы, осуществляющие передачу файла на промежуточных этапах, которые обозначаются идентификатором A. В случае передачи файла от отправителя к конечному получателю при отсутствии налоговых органов, осуществляющих передачу на промежуточных этапах, значения идентификаторов A и K совпадают. Каждый из идентификаторов (A и K) имеет вид для налоговых органов - четырехразрядный код налогового органа;

O - идентификатор отправителя информации, имеет вид:

для организаций - девятнадцатиразрядный код (идентификационный номер налогоплательщика (далее - ИНН) и код причины постановки на учет (далее - КПП) организации (обособленного подразделения);

для физических лиц, которые являются представителями организации, - двенадцатиразрядный код (ИНН физического лица);

GGGG - год формирования передаваемого файла, MM - месяц, DD - день;

N - идентификационный номер файла (длина - от 1 до 36 знаков. Идентификационный номер файла должен обеспечивать уникальность файла).

Расширение имени файла - xml. Расширение имени файла может указываться как строчными, так и прописными буквами.

Параметры первой строки файла обмена

Первая строка XML-файла должна иметь следующий вид:

<?xml version ="1.0" encoding ="windows-1251"?>

Имя файла, содержащего XML-схему файла обмена, должно иметь следующий вид:

ON_SVBANKGAR_2_310_64_05_04_xx, где xx - номер версии схемы.

Расширение имени файла - xsd.

XML-схема файла обмена приводится отдельным файлом.

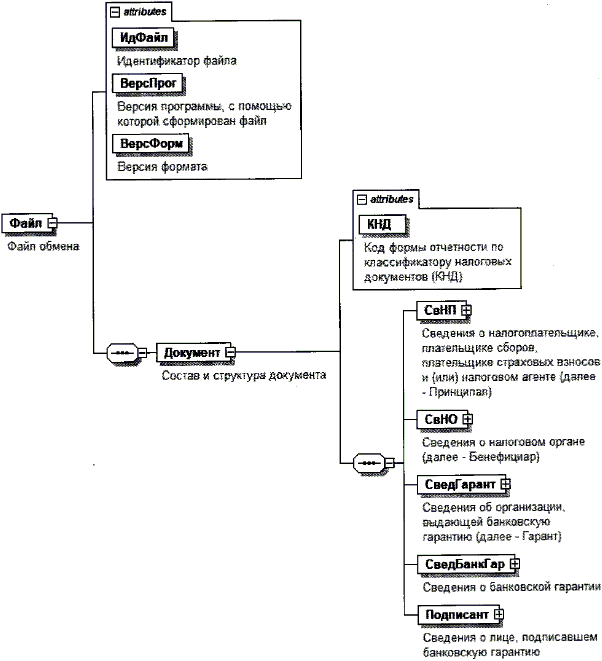
4. Логическая модель файла обмена представлена в виде диаграммы структуры файла обмена на рисунке 1 настоящего формата. Элементами логической модели файла обмена являются элементы и атрибуты XML-файла. Перечень структурных элементов логической модели файла обмена и сведения о них приведены в таблицах 4.1 - 4.21 настоящего формата.

Для каждого структурного элемента логической модели файла обмена приводятся следующие сведения:

наименование элемента. Приводится полное наименование элемента. В строке таблицы могут быть описаны несколько элементов, наименования которых разделены символом "|". Такая форма записи применяется при наличии в файле обмена только одного элемента из описанных в этой строке;

сокращенное наименование (код) элемента. Приводится сокращенное наименование элемента. Синтаксис сокращенного наименования должен удовлетворять спецификации XML;

признак типа элемента. Может принимать следующие значения: "С" - сложный элемент логической модели (содержит вложенные элементы), "П" - простой элемент логической модели, реализованный в виде элемента XML-файла, "А" - простой элемент логической модели, реализованный в виде атрибута элемента XML-файла. Простой элемент логической модели не содержит вложенные элементы;

формат элемента. Формат элемента представляется следующими условными обозначениями: T - символьная строка; N - числовое значение (целое или дробное).

Формат символьной строки указывается в виде T(n-k) или T(=k), где: n - минимальное количество знаков, k - максимальное количество знаков, символ "-" - разделитель, символ "=" означает фиксированное количество знаков в строке. В случае если минимальное количество знаков равно 0, формат имеет вид T(0-k). В случае если максимальное количество знаков не ограничено, формат имеет вид T(n-).

Формат числового значения указывается в виде N(m.k), где: m - максимальное количество знаков в числе, включая целую и дробную часть числа без разделяющей десятичной точки и знака (для отрицательного числа), k - максимальное число знаков дробной части числа. Если число знаков дробной части числа равно 0 (то есть число целое), то формат числового значения имеет вид N(m).

Для простых элементов, являющихся базовыми в XML, таких как элемент с типом "date", поле "Формат элемента" не заполняется. Для таких элементов в поле "Дополнительная информация" указывается тип базового элемента;

признак обязательности элемента определяет обязательность наличия элемента (совокупности наименования элемента и его значения) в файле обмена. Признак обязательности элемента может принимать следующие значения: "О" - наличие элемента в файле обмена обязательно; "Н" - наличие элемента в файле обмена необязательно, то есть элемент может отсутствовать. Если элемент принимает ограниченный перечень значений (по классификатору, кодовому словарю), то признак обязательности элемента дополняется символом "К". В случае если количество реализаций элемента может быть более одной, то признак обязательности элемента дополняется символом "М".

К вышеперечисленным признакам обязательности элемента может добавляться значение "У" в случае описания в XML-схеме условий, предъявляемых к элементу в файле обмена, описанных в графе "Дополнительная информация";

дополнительная информация содержит, при необходимости, требования к элементу файла обмена, не указанные ранее. Для сложных элементов указывается ссылка на таблицу, в которой описывается состав данного элемента. Для элементов, принимающих ограниченный перечень значений из классификатора (кодового словаря), указывается соответствующее наименование классификатора (кодового словаря) или приводится перечень возможных значений. Для классификатора (кодового словаря) может указываться ссылка на его местонахождение. Для элементов, использующих пользовательский тип данных, указывается наименование типового элемента.

Рисунок 1. Диаграмма структуры файла обмена

Таблица 4.1

Файл обмена (Файл)

Наименование элемента Сокращенное наименование (код) элемента Признак типа элемента Формат элемента Признак обязательности элемента Дополнительная информация
Идентификатор файла ИдФайл А T(1-255) ОУ Содержит (повторяет) имя сформированного файла (без расширения)
Версия программы, с помощью которой сформирован файл ВерсПрог А T(1-40) О  
Версия формата ВерсФорм А T(1-5) О Принимает значение: 5.04
Состав и структура документа Документ С   О Состав элемента представлен в таблице 4.2

Таблица 4.2

Состав и структура документа (Документ)

Наименование элемента Сокращенное наименование (код) элемента Признак типа элемента Формат элемента Признак обязательности элемента Дополнительная информация
Код формы отчетности по классификатору налоговых документов (КНД) КНД А T(=7) ОК Типовой элемент <КНДТип>.
Принимает значение: 1114319
Сведения о налогоплательщике, плательщике сборов, плательщике страховых взносов и (или) налоговом агенте (далее - Принципал) СвНП С   О Состав элемента представлен в таблице 4.3
Сведения о налоговом органе (далее - Бенефициар) СвНО С   О Состав элемента представлен в таблице 4.6
Сведения об организации, выдающей банковскую гарантию (далее - Гарант) СведГарант С   О Состав элемента представлен в таблице 4.7
Сведения о банковской гарантии СведБанкГар С   О Состав элемента представлен в таблице 4.10
Сведения о лице, подписавшем банковскую гарантию Подписант С   О Состав элемента представлен в таблице 4.18

Таблица 4.3

Сведения о налогоплательщике, плательщике сборов, плательщике страховых взносов и (или) налоговом агенте (далее - Принципал) (СвНП)

Наименование элемента Сокращенное наименование (код) элемента Признак типа элемента Формат элемента Признак обязательности элемента Дополнительная информация
Принципал - организация | НПЮЛ С   О Состав элемента представлен в таблице 4.4
Принципал - физическое лицо, в том числе зарегистрированное в качестве индивидуального предпринимателя НПФЛ С   О Состав элемента представлен в таблице 4.5

Таблица 4.4

Принципал - организация (НПЮЛ)

Наименование элемента Сокращенное наименование (код) элемента Признак типа элемента Формат элемента Признак обязательности элемента Дополнительная информация
Полное наименование Принципала НаимОрг А T(1-1000) О  
ИНН Принципала ИННЮЛ А T(=10) О Типовой элемент <ИННЮЛТип>
КПП Принципала КПП А T(=9) О Типовой элемент <КППТип>
Основной государственный регистрационный номер (далее - ОГРН) Принципала ОГРН А T(=13) О Типовой элемент <ОГРНТип>

Таблица 4.5

Принципал - физическое лицо, в том числе зарегистрированное в качестве индивидуального предпринимателя (НПФЛ)

Наименование элемента Сокращенное наименование (код) элемента Признак типа элемента Формат элемента Признак обязательности элемента Дополнительная информация
ИНН Принципала ИННФЛ А T(=12) О Типовой элемент <ИННФЛТип>
Основной государственный регистрационный номер индивидуального предпринимателя (далее - ОГРНИП) Принципала ОГРНИП А T(=15) Н Типовой элемент <ОГРНИПТип>
Фамилия, имя, отчество (при наличии) Принципала ФИО С   О Типовой элемент <ФИОТип>.
Состав элемента представлен в таблице 4.21
Сведения о документе, удостоверяющего личность УдЛичнФЛ С   О Типовой элемент <УдЛичнФЛТип>.
Состав элемента представлен в таблице 4.20

Таблица 4.6

Сведения о налоговом органе (далее - Бенефициар) (СвНО)

Наименование элемента Сокращенное наименование (код) элемента Признак типа элемента Формат элемента Признак обязательности элемента Дополнительная информация
Код налогового органа по месту представления КодНО А T(=4) ОК Типовой элемент <СОНОТип>

Таблица 4.7

Сведения об организации, выдающей банковскую гарантию (далее - Гарант) (СведГарант)

Наименование элемента Сокращенное наименование (код) элемента Признак типа элемента Формат элемента Признак обязательности элемента Дополнительная информация
Сведения о Гаранте СведБанк С   О Состав элемента представлен в таблице 4.8
Сведения о филиале Гаранта СведФилБанк С   Н Состав элемента представлен в таблице 4.9

Таблица 4.8

Сведения о Гаранте (СведБанк)

Наименование элемента Сокращенное наименование (код) элемента Признак типа элемента Формат элемента Признак обязательности элемента Дополнительная информация
Полное наименование НаимБанк А T(1-1000) О  
Номер лицензии, выданной Банком России НомЛицБанк А T(1-20) О При отсутствии лицензии заполняется значением "00000"
Дата выдачи лицензии ДатаВыдЛиц А T(=10) НУ Типовой элемент <ДатаТип>.
Дата в формате ДД.ММ.ГГГГ.
Должен отсутствовать при <НомЛицБанк>=00000 и является обязательным в остальных случаях
Регистрационный номер Гаранта РегНом А N(4) НУ Должен отсутствовать при <НомЛицБанк>=00000 и является обязательным в остальных случаях
ОГРН ОГРНБанк А T(=13) О Типовой элемент <ОГРНТип>
ИНН ИННБанк А T(=10) О Типовой элемент <ИННЮЛТип>
КПП КППБанк А T(=9) О Типовой элемент <КППТип>
Номер корреспондентского счета Гаранта КорСчетБанк А T(=20) О Типовой элемент <КорСчТип>
Банковский идентификационный код (далее - БИК) Гаранта БИК А T(=9) ОК Типовой элемент <БИКТип>.
При отсутствии заполняется значением "000000000"

Таблица 4.9

Сведения о филиале Гаранта (СведФилБанк)

Наименование элемента Сокращенное наименование (код) элемента Признак типа элемента Формат элемента Признак обязательности элемента Дополнительная информация
Полное наименование филиала НаимФБанк А T(1-1000) О  
ИНН филиала ИННФБанк А T(=10) О Типовой элемент <ИННЮЛТип>
КПП филиала КППФБанк А T(=9) О Типовой элемент <КППТип>
Номер корреспондентского субсчета филиала Гаранта КорСчетФБанк А T(=20) О Типовой элемент <КорСчТип>
Номер филиала НомФил А N(4) О  
БИК филиала БИК А T(=9) ОК Типовой элемент <БИКТип>

Таблица 4.10

Сведения о банковской гарантии (СведБанкГар)

Наименование элемента Сокращенное наименование (код) элемента Признак типа элемента Формат элемента Признак обязательности элемента Дополнительная информация
Номер банковской гарантии НомГар А T(1-50) О  
Дата выдачи банковской гарантии ДатаВыдГар А T(=10) О Типовой элемент <ДатаТип>.
Дата в формате ДД.ММ.ГГГГ
Вид (назначение) банковской гарантии ВидГар А T(=2) ОКУ Принимает значение:
01 - гарантия выдается Принципалу в целях возмещения налога на добавленную стоимость в заявительном порядке (статья 176.1 Налогового кодекса Российской Федерации (далее - Кодекс) |
02 - гарантия выдается Принципалу в целях возмещения акциза в заявительном порядке (статья 203.1 Кодекса) |
03 - гарантия выдается Принципалу в целях освобождения от уплаты акциза при экспорте подакцизной продукции (статья 184 Кодекса) |
04 - гарантия выдается Принципалу в целях одновременного освобождения от уплаты акциза при экспорте подакцизной продукции (статья 184 Кодекса) и освобождения от уплаты авансовых платежей акциза (статья 204 Кодекса) |
05 - гарантия выдается Принципалу в целях освобождения от уплаты авансовых платежей акциза (случаи, предусмотренные статьей 204 Кодекса) |
06 - гарантия выдается Принципалу в целях изменения срока уплаты налогов, сборов, страховых взносов (случаи, предусмотренные статьями 64 и 67 Кодекса) |
07 - гарантия выдается Принципалу в целях замены ареста имущества (случаи, предусмотренные статьей 77 Кодекса) |
08 - гарантия выдается в целях приостановления исполнения обжалуемого решения полностью или частично по заявлению лица, подавшего жалобу (пункт 5 статьи 138 Кодекса) |
09 - гарантия выдается Принципалу в целях замены обеспечительных мер (подпункт 1 пункта 11 статьи 101 Кодекса).
Значение элемента должно совпадать со значением элемента <ООБГ>
Обязательства, обеспечиваемые банковской гарантией ООБГ А T(=2) ОК Детализация гарантируемых обязательств:
Отражается код обязательств Гаранта, предусмотренных нормами Кодекса.
Принимает значение:
01 - обязательство, предусмотренное подпунктом 2 пункта 2 статьи 176.1 Кодекса:
- на основании требования Бенефициара уплатить в бюджет за Принципала сумму налога, излишне полученную им в результате возмещения налога в заявительном порядке, если решение Бенефициара о возмещении суммы налога, заявленной Принципалом к возмещению в заявительном порядке, будет отменено полностью или частично в случаях, предусмотренных статьей 176.1 Кодекса |
02 - обязательство, предусмотренное пунктом 2 статьи 203.1 Кодекса:
- на основании требования Бенефициара уплатить в бюджет за Принципала суммы налога, излишне полученные им в результате возмещения налога, если решение Бенефициара о возмещении суммы налога, заявленной к возмещению Принципалом, будет отменено полностью или частично в случаях, предусмотренных статьей 203.1 Кодекса |
03 - обязательство, предусмотренное пунктом 2 статьи 184 Кодекса:
- на основании требования Бенефициара уплатить акциз в случае непредставления Принципалом документов Бенефициару в порядке и сроки, которые установлены пунктами 7, 7.2 статьи 198 Кодекса и неуплаты Принципалом соответствующей суммы акциза |
04 - обязательства, предусмотренные пунктом 4 статьи 184 Кодекса:
- на основании требования Бенефициара уплатить денежную сумму по банковской гарантии, представленной в целях одновременного освобождения от уплаты акциза и авансового платежа акциза, в части неуплаченной или не полностью уплаченной Принципалом суммы акциза (авансового платежа акциза) в случае:
- неуплаты или неполной уплаты Принципалом акциза в срок, установленный пунктом 3 статьи 204 Кодекса, по реализованной алкогольной и (или) подакцизной спиртосодержащей продукции, произведенной из этилового спирта, при закупке (передаче в соответствии с подпунктом 22 пункта 1 статьи 182 Кодекса), ввозе на территорию Российской Федерации с территорий государств - членов Евразийского экономического союза, в отношении которого Принципалу предоставлено освобождение от уплаты авансового платежа акциза в связи с представлением банковской гарантии;
          - неуплаты Принципалом в установленный срок суммы авансового платежа акциза, обязанность по уплате которой возникает в соответствии с пунктом 6 статьи 184 Кодекса |
05 - обязательства, предусмотренные пунктом 11 статьи 204 Кодекса:
- на основании требования Бенефициара уплатить денежную сумму в части неуплаченной или не полностью уплаченной суммы акциза (авансового платежа акциза) в случае:
- неуплаты или неполной уплаты Принципалом акциза в срок, установленный пунктом 3 статьи 204 Кодекса, по реализованной алкогольной и (или) подакцизной спиртосодержащей продукции, произведенной из этилового спирта, при закупке (передаче в соответствии с подпунктом 22 пункта 1 статьи 182 Кодекса), ввозе на территорию Российской Федерации с территорий государств - членов Евразийского экономического союза, в отношении которого Принципалу предоставлено освобождение от уплаты авансового платежа акциза в связи с представлением банковской гарантии;
- неуплаты или неполной уплаты Принципалом суммы авансового платежа акциза, обязанность по уплате которой возникает в соответствии с подпунктом 2 пункта 13 статьи 204 Кодекса |
06 - обязательства, предусмотренные статьями 64 и 67 Кодекса:
- на основании требования Бенефициара уплатить за Принципала соответствующую сумму задолженности в случае ее неуплаты или неполной уплаты Принципалом в установленный срок |
07 - обязательство, предусмотренное подпунктом 1 пункта 12.1 статьи 77 Кодекса:
- на основании требования Бенефициара уплатить за Принципала сумму задолженности Принципала в случае неуплаты или неполной уплаты этой суммы в установленный срок |
08 - обязательство, предусмотренное пунктом 5 статьи 138 Кодекса:
- на основании требования Бенефициара уплатить за Принципала суммы налога, сбора, страховых взносов, пеней, штрафа, не уплаченные на день принятия вышестоящим налоговым органом решения по жалобе |
09 - обязательство, предусмотренные подпунктом 1 пункта 11 статьи 101 Кодекса:
- на основании требования Бенефициара уплатить указанную в решении о привлечении к ответственности за совершение налогового правонарушения или в решении об отказе в привлечении к ответственности за совершение налогового правонарушения сумму задолженности в случае неуплаты этой суммы Принципалом в установленный срок
Дата вступления в силу банковской гарантии ДатаНачГар А T(=10) О Типовой элемент <ДатаТип>.
Дата в формате ДД.ММ.ГГГГ
Срок действия банковской гарантии (по указанную дату включительно) ДатаОкГар А T(=10) О Типовой элемент <ДатаТип>.
Дата в формате ДД.ММ.ГГГГ
Сумма по банковской гарантии СумГар А N(15) О  
Код валюты ВалГар А T(=3) ОК Принимает значение RUB в соответствии с Общероссийским классификатором валют (далее - ОКВ)
Соблюдение лимита ЛимГар А T(=1) ОК Принимает значение:
0 - Гарант не гарантирует, что при выдаче данной гарантии соблюдены требования, установленные пунктом 8.1 статьи 74.1 Кодекса и постановлением Правительства Российской Федерации от 24.07.2017 N 874 "О максимальной сумме одной банковской гарантии и максимальной сумме всех одновременно действующих банковских гарантий, выданных одним Гарантом, для принятия банковских гарантий налоговыми органами в целях обеспечения уплаты налогов" (далее - Постановление N 874) |
1 - Гарант гарантирует, что при выдаче данной гарантии соблюдены требования к максимальной сумме одной банковской гарантии и максимальной сумме всех одновременно действующих банковских гарантий, выданных одним Гарантом, установленные пунктом 8.1 статьи 74.1 Кодекса и Постановлением N 874
Признак обязательств Гаранта по банковской гарантии ПризнОбяз А T(=1) ОК Принимает значение: 1 (допустимые значения типа = 1):
- гарантия является безотзывной и непередаваемой;
- гарантия предусматривает право налогового органа на применение мер по взысканию с гаранта сумм, обязанность по уплате которых обеспечена настоящей банковской гарантией, в порядке и сроки, предусмотренные статьями 46 и 47 Кодекса, в случае неисполнения Гарантом в установленный срок требования об уплате денежной суммы по банковской гарантии, направленного до окончания срока действия банковской гарантии;
- обязательство по банковской гарантии (требование платежа) подлежит исполнению Гарантом в течение пяти рабочих дней со дня получения им требования об уплате денежной суммы по банковской гарантии. Гарант не вправе отказать налоговому органу в удовлетворении требования об уплате денежной суммы по банковской гарантии (за исключением случая, если такое требование предъявлено Гаранту после окончания срока, на который выдана банковская гарантия).
- обязательство Гаранта не предъявлять требования к налоговому органу в части представления документов, не предусмотренных статьей 74.1 Кодекса;
- ответственность Гаранта перед налоговым органом ограничивается суммой, на которую выдана гарантия
Сведения о налоговом документе-основании для выдачи гарантии СведДокОсн С   О Состав элемента представлен в таблице 4.11

Таблица 4.11

Сведения о налоговом документе-основании для выдачи гарантии (СведДокОсн)

Наименование элемента Сокращенное наименование (код) элемента Признак типа элемента Формат элемента Признак обязательности элемента Дополнительная информация
Обязательства, предусмотренные заявительным порядком возмещения налога на добавленную стоимость, акциза | ЗаявПор С   НУ Состав элемента представлен в таблице 4.12.
Элемент обязателен, если <ВидГар> (из таблицы 4.10) принимает значение 01 | 02, и должен отсутствовать при остальных значениях <ВидГар>
Обязательство, предусмотренное статьями 64 и 67 Кодекса | ОтРсИнк С   НУ Состав элемента представлен в таблице 4.13.
Элемент обязателен, если <ВидГар> (из таблицы 4.10) принимает значение 06, и должен отсутствовать при остальных значениях <ВидГар>
Обязательство, предусмотренное подпунктом 1 пункта 12.1 статьи 77 Кодекса | АрИмущ С   НМУ Состав элемента представлен в таблице 4.14.
Элемент обязателен, если <ВидГар> (из таблицы 4.10) принимает значение 07, и должен отсутствовать при остальных значениях <ВидГар>
Обязанность по уплате суммы налога, сбора, страховых взносов, пеней, штрафа, не уплаченной на день принятия вышестоящим налоговым органом решения по жалобе | РешЖал С   НМУ Состав элемента представлен в таблице 4.15.
Элемент обязателен, если <ВидГар> (из таблицы 4.10) принимает значение 08, и должен отсутствовать при остальных значениях <ВидГар>
Обязательства, предусмотренные подпунктом 1 пункта 11 статьи 101 Кодекса | АдмНар С   НУ Состав элемента представлен в таблице 4.16.
Элемент обязателен, если <ВидГар> (из таблицы 4.10) принимает значение 09, и должен отсутствовать при остальных значениях <ВидГар>
Обязательства, предусмотренные статьями 184, 204 Кодекса при экспорте подакцизной продукции, а также при применении освобождения от уплаты авансовых платежей Обяз184.204 С   НУ Состав элемента представлен в таблице 4.17.
Элемент обязателен, если <ВидГар> (из таблицы 4.10) принимает значение 03 | 04 | 05, и должен отсутствовать при остальных значениях <ВидГар>

Таблица 4.12

Обязательства, предусмотренные заявительным порядком возмещения налога на добавленную стоимость, акциза (ЗаявПор)

Наименование элемента Сокращенное наименование (код) элемента Признак типа элемента Формат элемента Признак обязательности элемента Дополнительная информация
Документ-основание КНД А T(=7) ОК Типовой элемент <КНДТип>.
Принимает значение:
1151001 - Налоговая декларация по налогу на добавленную стоимость |
1151089 - Налоговая декларация по акцизам на автомобильный бензин, дизельное топливо, моторные масла для дизельных и (или) карбюраторных (инжекторных) двигателей, прямогонный бензин, средние дистилляты, бензол, параксилол, ортоксилол, авиационный керосин, природный газ, этан, сжиженные углеводородные газы, сталь жидкую, автомобили легковые и мотоциклы |
1151095 - Налоговая декларация по акцизам на нефтяное сырье
Код налогового периода документа-основания Период А T(=2) ОК Принимает значение:
01 - январь |
02 - февраль |
03 - март |
04 - апрель |
05 - май |
06 - июнь |
07 - июль |
08 - август |
09 - сентябрь |
10 - октябрь |
11 - ноябрь |
12 - декабрь |
21 - 1 квартал |
22 - 2 квартал |
23 - 3 квартал |
24 - 4 квартал
Отчетный год документа-основания ОтчГод А   О Типовой элемент <xs:gYear>.
Год в формате ГГГГ

Таблица 4.13

Обязательство, предусмотренное статьями 64 и 67 Кодекса (ОтРсИнк)

Наименование элемента Сокращенное наименование (код) элемента Признак типа элемента Формат элемента Признак обязательности элемента Дополнительная информация
Документ-основание КНД А T(=7) ОК Принимает значение:
1120453 - Решение о предоставлении отсрочки (рассрочки) по уплате задолженности по налогам, сборам и страховым взносам и (или) налогов, сборов, страховых взносов, срок уплаты которых не наступил |
1120454 - Решение о предоставлении инвестиционного налогового кредита |
1150086 - Заявление о предоставлении отсрочки, рассрочки, инвестиционного налогового кредита
Номер документа-основания НомДок А T(1-255) О  
Дата документа-основания ДатаДок А T(=10) О Типовой элемент <ДатаТип>.
Дата в формате ДД.ММ.ГГГГ
Код налогового органа, сформировавшего документ-основание КодНО А T(=4) ОК Типовой элемент <СОНОТип>

Таблица 4.14

Обязательство, предусмотренное подпунктом 1 пункта 12.1 статьи 77 Кодекса (АрИмущ)

Наименование элемента Сокращенное наименование (код) элемента Признак типа элемента Формат элемента Признак обязательности элемента Дополнительная информация
Документ-основание КНД А T(=7) ОК Типовой элемент <КНДТип>.
Принимает значение:
1165217 - Постановление о наложении ареста на имущество налогоплательщика-организации
Номер документа-основания НомДок А T(1-255) О  
Дата документа-основания ДатаДок А T(=10) О Типовой элемент <ДатаТип>.
Дата в формате ДД.ММ.ГГГГ
Код налогового органа, сформировавшего документ-основание КодНО А T(=4) ОК Типовой элемент <СОНОТип>

Таблица 4.15

Обязанность по уплате суммы налога, сбора, страховых взносов, пеней, штрафа, не уплаченной на день принятия вышестоящим налоговым органом решения по жалобе (РешЖал)

Наименование элемента Сокращенное наименование (код) элемента Признак типа элемента Формат элемента Признак обязательности элемента Дополнительная информация
Документ-основание КНД А T(=7) ОК Типовой элемент <КНДТип>.
Принимает значение:
1165020 - Решение о привлечении к ответственности за совершение налогового правонарушения |
1165021 - Решение об отказе в привлечении к ответственности за совершение налогового правонарушения
Номер документа-основания НомДок А T(1-255) О  
Дата документа-основания ДатаДок А T(=10) О Типовой элемент <ДатаТип>.
Дата в формате ДД.ММ.ГГГГ
Код налогового органа, сформировавшего документ-основание КодНО А T(=4) ОК Типовой элемент <СОНОТип>

Таблица 4.16

Обязательства, предусмотренные подпунктом 1 пункта 11 статьи 101 Кодекса (АдмНар)

Наименование элемента Сокращенное наименование (код) элемента Признак типа элемента Формат элемента Признак обязательности элемента Дополнительная информация
Документ-основание КНД А T(=7) ОК Типовой элемент <КНДТип>.
Принимает значение:
1165037 - Решение о принятии обеспечительных мер
Номер документа-основания НомДок А T(1-255) О  
Дата документа-основания ДатаДок А T(=10) О Типовой элемент <ДатаТип>.
Дата в формате ДД.ММ.ГГГГ
Код налогового органа, вынесшего документ-основание КодНО А T(=4) ОК Типовой элемент <СОНОТип>

Таблица 4.17

Обязательства, предусмотренные статьями 184, 204 Кодекса при экспорте подакцизной продукции, а также при применении освобождения от уплаты авансовых платежей (Обяз184.204)

Наименование элемента Сокращенное наименование (код) элемента Признак типа элемента Формат элемента Признак обязательности элемента Дополнительная информация
Документ-основание КНД А T(=7) ОК Типовой элемент <КНДТип>.
Принимает значение:
1151074 - Налоговая декларация по акцизам на табак (табачные изделия), табачную продукцию, электронные системы доставки никотина и жидкости для электронных систем доставки никотина |
1151089 - Налоговая декларация по акцизам на автомобильный бензин, дизельное топливо, моторные масла для дизельных и (или) карбюраторных (инжекторных) двигателей, прямогонный бензин, средние дистилляты, бензол, параксилол, ортоксилол, авиационный керосин, природный газ, этан, сжиженные углеводородные газы, сталь жидкую, автомобили легковые и мотоциклы |
1151090 - Налоговая декларация по акцизам на этиловый спирт, алкогольную и (или) подакцизную спиртосодержащую продукцию, сахаросодержащие напитки, а также на виноград |
1150019 - Извещение об уплате авансового платежа акциза по алкогольной и (или) спиртосодержащей продукции |
1150020 - Извещение об освобождении от уплаты авансового платежа акциза по алкогольной и (или) спиртосодержащей продукции
Код налогового периода документа-основания Период А T(=2) ОК Принимает значение:
01 - январь |
02 - февраль |
03 - март |
04 - апрель |
05 - май |
06 - июнь |
07 - июль |
08 - август |
09 - сентябрь |
10 - октябрь |
11 - ноябрь |
12 - декабрь |
99 - иной налоговый период
Текстовое описание налогового периода документа-основания ТекстПериод А T(1-255) НУ Элемент является обязательным при значении элемента <Период> = 99 и для извещения об уплате авансового платежа по акцизам и об освобождении от уплаты авансового платежа по акцизам
Отчетный год документа-основания ОтчГод А   О Типовой элемент <xs:gYear>.
Год в формате ГГГГ

Таблица 4.18

Сведения о лице, подписавшем банковскую гарантию (Подписант)

Наименование элемента Сокращенное наименование (код) элемента Признак типа элемента Формат элемента Признак обязательности элемента Дополнительная информация
Признак лица, подписавшего документ ПрПодп А T(=1) ОК Принимает значение:
1 - руководитель Гаранта |
2 - уполномоченный представитель Гаранта
Должность Долж А T(1-255) Н  
Номер контактного телефона ответственного исполнителя Гаранта ТелОтв А T(1-20) О  
Фамилия, имя, отчество (при наличии) ФИО С   О Типовой элемент <ФИОТип>.
Состав элемента представлен в таблице 4.21
Сведения об уполномоченном представителе Гаранта СвПред С   НУ Состав элемента представлен в таблице 4.19.
Элемент обязателен при <ПрПодп>=2

Таблица 4.19

Сведения об уполномоченном представителе Гаранта (СвПред)

Наименование элемента Сокращенное наименование (код) элемента Признак типа элемента Формат элемента Признак обязательности элемента Дополнительная информация
Наименование документа, подтверждающего полномочия представителя Гаранта НаимДок А T(1-120) О Для доверенности, совершенной в форме электронного документа, указывается GUID доверенности

Таблица 4.20

Сведения о документе, удостоверяющем личность (УдЛичнФЛТип)

Наименование элемента Сокращенное наименование (код) элемента Признак типа элемента Формат элемента Признак обязательности элемента Дополнительная информация
Код вида документа КодВидДок А T(=2) ОК Типовой элемент <СПДУЛТип>.
Принимает значение:
21 - паспорт гражданина Российской Федерации |
03 - свидетельство о рождении |
10 - паспорт иностранного гражданина |
11 - свидетельство о рассмотрении ходатайства о признании лица беженцем на территории Российской Федерации по существу |
12 - вид на жительство в Российской Федерации |
13 - удостоверение беженца |
16 - временное удостоверение личности лица без гражданства в Российской Федерации |
19 - свидетельство о предоставлении временного убежища на территории Российской Федерации |
22 - паспорт гражданина Российской Федерации, удостоверяющий личность гражданина Российской Федерации за пределами территории Российской Федерации |
23 - свидетельство о рождении, выданное уполномоченным органом иностранного государства |
61 - свидетельство о регистрации по месту жительства |
63 - свидетельство о регистрации по месту пребывания |
91 - иные документы, признаваемые в соответствии с законодательством Российской Федерации или в соответствии с международными договорами Российской Федерации в качестве документов, удостоверяющих личность налогоплательщика
Серия и номер документа СерНомДок А T(1-25) О  
Дата выдачи документа ДатаДок А T(=10) О Типовой элемент <ДатаТип>.
Дата в формате ДД.ММ.ГГГГ
Наименование органа, выдавшего документ ВыдДок А T(1-255) О  
Код подразделения КодВыдДок А T(=7) Н  

Таблица 4.21

Фамилия, имя, отчество (ФИОТип)

Наименование элемента Сокращенное наименование (код) элемента Признак типа элемента Формат элемента Признак обязательности элемента Дополнительная информация
Фамилия Фамилия А T(1-60) О  
Имя Имя А T(1-60) О  
Отчество Отчество А T(1-60) Н  

Приложение N 2
к приказу ФНС России
от 28.02.2024 N ЕД-7-15/162@

ПОРЯДОК НАПРАВЛЕНИЯ БАНКОВСКОЙ ГАРАНТИИ В НАЛОГОВЫЙ ОРГАН В ЭЛЕКТРОННОЙ ФОРМЕ

1. Банковская гарантия (далее - гарантия) направляется в электронной форме в налоговый орган по месту нахождения (месту жительства) налогоплательщика, плательщика сбора, плательщика страховых взносов, налогового агента (в отношении налогоплательщика, отнесенного к категории крупнейших - в межрегиональную инспекцию ФНС России по крупнейшим налогоплательщикам, межрайонную инспекцию ФНС России по крупнейшим налогоплательщикам) (далее - по месту учета налогоплательщика).

2. Гарантия, направляемая в налоговый орган гарантом, подписывается усиленной квалифицированной электронной подписью лица, обладающего таким правом.

3. Направление гарантии осуществляется по телекоммуникационным каналам связи по формату, утвержденному приложением N 1 к настоящему приказу, в порядке, установленном приказом ФНС России от 16.07.2020 N ЕД-7-2/448@ "Об утверждении Порядка направления и получения документов, предусмотренных Налоговым кодексом Российской Федерации и используемых налоговыми органами при реализации своих полномочий в отношениях, регулируемых законодательством о налогах и сборах, а также представления документов по требованию налогового органа в электронной форме по телекоммуникационным каналам связи" (зарегистрирован Министерством юстиции Российской Федерации 19.08.2020, регистрационный N 59335) с изменениями, внесенными приказами Федеральной налоговой службы от 23.10.2020 N ЕД-7-15/772@ (зарегистрирован Министерством юстиции Российской Федерации 01.12.2020, регистрационный N 61185), от 07.09.2021 N ЕД-7-8/795@ (зарегистрирован Министерством юстиции Российской Федерации 19.10.2021, регистрационный N 65470) и от 23.12.2022 N ЕД-7-21/1250@ (зарегистрирован Министерством юстиции Российской Федерации 08.02.2023, регистрационный N 72283).

4. Направление гарантии, подписанной уполномоченным представителем, допускается без представления доверенности на уполномоченного представителя по месту учета налогоплательщика при условии включения информации об идентификационном номере файла доверенности в виде 36-разрядного глобального уникального идентификатора (GUID доверенности) в гарантию.