Приказ ФНС РФ от 04.03.2024 N ЕД-7-14/172@

"Об утверждении форм заявлений, используемых налоговыми органами для учета иностранных организаций - налоговых агентов, указанных в пункте 1.1 статьи 226 Налогового кодекса Российской Федерации, порядков их заполнения и форматов их представления в электронной форме"
Редакция от 04.03.2024 — Действует с 04.05.2024

Зарегистрировано в Минюсте России 3 апреля 2024 г. N 77761

ФЕДЕРАЛЬНАЯ НАЛОГОВАЯ СЛУЖБА

ПРИКАЗ
от 4 марта 2024 г. N ЕД-7-14/172@

ОБ УТВЕРЖДЕНИИ ФОРМ ЗАЯВЛЕНИЙ, ИСПОЛЬЗУЕМЫХ НАЛОГОВЫМИ ОРГАНАМИ ДЛЯ УЧЕТА ИНОСТРАННЫХ ОРГАНИЗАЦИЙ - НАЛОГОВЫХ АГЕНТОВ, УКАЗАННЫХ В ПУНКТЕ 1.1 СТАТЬИ 226 НАЛОГОВОГО КОДЕКСА РОССИЙСКОЙ ФЕДЕРАЦИИ, ПОРЯДКОВ ИХ ЗАПОЛНЕНИЯ И ФОРМАТОВ ИХ ПРЕДСТАВЛЕНИЯ В ЭЛЕКТРОННОЙ ФОРМЕ

В соответствии с абзацем первым пункта 4 статьи 31, пунктом 4.10 статьи 83, абзацем четвертым пункта 3 и абзацами третьим и четвертым пункта 5.1 статьи 84 Налогового кодекса Российской Федерации, абзацем первым пункта 1 и подпунктом 5.9.3 пункта 5 Положения о Федеральной налоговой службе, утвержденного постановлением Правительства Российской Федерации от 30.09.2004 N 506, в целях осуществления учета иностранных организаций в налоговых органах, а также в связи с принятием Федерального закона от 31.07.2023 N 389-ФЗ "О внесении изменений в части первую и вторую Налогового кодекса Российской Федерации, отдельные законодательные акты Российской Федерации и о приостановлении действия абзаца второго пункта 1 статьи 78 части первой Налогового кодекса Российской Федерации" приказываю:

1. Утвердить:

форму "Заявление о постановке на учет в налоговом органе иностранной организации в качестве налогового агента, указанного в пункте 1.1 статьи 226 Налогового кодекса Российской Федерации" согласно приложению N 1 к настоящему приказу;

форму "Заявление иностранной организации - налогового агента, указанного в пункте 1.1 статьи 226 Налогового кодекса Российской Федерации, об изменениях в ранее сообщенных в налоговый орган сведениях" согласно приложению N 2 к настоящему приказу;

форму "Заявление иностранной организации - налогового агента, указанного в пункте 1.1 статьи 226 Налогового кодекса Российской Федерации, о снятии с учета в налоговом органе" согласно приложению N 3 к настоящему приказу;

формат представления заявления о постановке на учет в налоговом органе иностранной организации в качестве налогового агента, указанного в пункте 1.1 статьи 226 Налогового кодекса Российской Федерации, в электронной форме согласно приложению N 4 к настоящему приказу;

формат представления заявления иностранной организации - налогового агента, указанного в пункте 1.1 статьи 226 Налогового кодекса Российской Федерации, об изменениях в ранее сообщенных в налоговый орган сведениях в электронной форме согласно приложению N 5 к настоящему приказу;

формат представления заявления иностранной организации - налогового агента, указанного в пункте 1.1 статьи 226 Налогового кодекса Российской Федерации, о снятии с учета в налоговом органе в электронной форме согласно приложению N 6 к настоящему приказу;

порядок заполнения формы "Заявление о постановке на учет в налоговом органе иностранной организации в качестве налогового агента, указанного в пункте 1.1 статьи 226 Налогового кодекса Российской Федерации" согласно приложению N 7 к настоящему приказу;

порядок заполнения формы "Заявление иностранной организации - налогового агента, указанного в пункте 1.1 статьи 226 Налогового кодекса Российской Федерации, об изменениях в ранее сообщенных в налоговый орган сведениях" согласно приложению N 8 к настоящему приказу;

порядок заполнения формы "Заявление иностранной организации - налогового агента, указанного в пункте 1.1 статьи 226 Налогового кодекса Российской Федерации, о снятии с учета в налоговом органе" согласно приложению N 9 к настоящему приказу.

2. Установить, что настоящий приказ вступает в силу по истечении одного месяца со дня его официального опубликования.

3. Контроль за исполнением настоящего приказа возложить на заместителя руководителя Федеральной налоговой службы, координирующего вопросы государственной регистрации и учета юридических и физических лиц, а также иностранных организаций и граждан.

Руководитель
Федеральной налоговой службы
Д.В. ЕГОРОВ

Приложение N 1
к приказу ФНС России
от 04.03.2024 N ЕД-7-14/172@

                            ИНН          
                                                           
      5940   1018         КПП                 Стр. 0 0 1

Форма по КНД 1113447

ЗАЯВЛЕНИЕ О ПОСТАНОВКЕ НА УЧЕТ В НАЛОГОВОМ ОРГАНЕ ИНОСТРАННОЙ ОРГАНИЗАЦИИ В КАЧЕСТВЕ НАЛОГОВОГО АГЕНТА, УКАЗАННОГО В ПУНКТЕ 1.1 СТАТЬИ 226 НАЛОГОВОГО КОДЕКСА РОССИЙСКОЙ ФЕДЕРАЦИИ

Полное наименование иностранной организации
                                                                             
                                                                               
                                                                             
                                                                               
                                                                             
                                                                               
                                                                             
(в русской транскрипции)
                                                                               
                                                                             
                                                                               
                                                                             
                                                                               
                                                                             
                                                                               
                                                                             
(в латинской транскрипции)
                                                                               
Настоящее заявление составлено на 2 - - страницах с приложением подтверждающих документов или их копий на       листах            

Достоверность и полноту сведений, указанных в настоящем заявлении, подтверждаю: Заполняется работником налогового органа
Сведения о представлении заявления
                                                                                     
    1 - законный представитель организации     Данное заявления представлено (код)                    
    2 - уполномоченный представитель организации                                              
                                            на 2 - -   страницах  
                                                                                 
                                            с приложением копии документа
                                                                                 
                                            на         листах                  
                                                                                 
(фамилия, имя, отчество <1> полностью)     Дата представления заявления     .     .            
                                                                                     
Подпись       Дата     .     .                                                      
                                                                                     
Наименование и реквизиты документа, подтверждающего полномочия представителя организации                                              
                                                                               
                                            Фамилия, имя, отчество <1>   подпись  
                                                                                 
                                                                                     

<1> Отчество указывается при наличии (относится ко всем листам документа).
                                                                                     
                                                                                   
                            ИНН          
                                                           
      5940   1025         КПП                 Стр. 0 0 2

Сведения об иностранной организации

Сокращенное наименование
                                                                             
                                                                               
                                                                             
                                                                               
Код страны регистрации (инкорпорации)                                                            
                                                                               
Полный адрес в стране регистрации (инкорпорации)
                                                                             
                                                                               
                                                                             
                                                                               
                                                                             
                                                                               
                                                                             
                                                                               
Регистрационный номер, присвоенный регистрирующим органом в стране регистрации (инкорпорации)
                                                                             
                                                                               
                                                                             
                                                                               
Код налогоплательщика в стране регистрации (инкорпорации) или его аналог
                                                                             
                                                                               
                                                                             
                                                                               
Контактные данные
Адрес электронной почты                                                                
                                                                               
Номер контактного телефона                                                                

Сведения об уполномоченном представителе иностранной организации

Фамилия                                                                
                                                                             
Имя                                                                
                                                                               
Отчество <1>                                                                
                                                                               
Адрес электронной почты                                                                
                                                                               
Номер контактного телефона                                                                
                                                                               
                                                                             

Приложение N 2
к приказу ФНС России
от 04.03.2024 N ЕД-7-14/172@

                            ИНН          
                                                           
      5960   1012         КПП                 Стр. 0 0 1

Форма по КНД 1113448

ЗАЯВЛЕНИЕ ИНОСТРАННОЙ ОРГАНИЗАЦИИ - НАЛОГОВОГО АГЕНТА, УКАЗАННОГО В ПУНКТЕ 1.1 СТАТЬИ 226 НАЛОГОВОГО КОДЕКСА РОССИЙСКОЙ ФЕДЕРАЦИИ, ОБ ИЗМЕНЕНИЯХ В РАНЕЕ СООБЩЕННЫХ В НАЛОГОВЫЙ ОРГАН СВЕДЕНИЯХ

Прошу изменить сведения <1>:
  об иностранной организации   об уполномоченном лице                                              
                                                                               
Полное наименование иностранной организации
                                                                             
                                                                               
                                                                             
                                                                               
                                                                             
                                                                               
                                                                             
(в русской транскрипции)
                                                                               
                                                                             
                                                                               
                                                                             
                                                                               
                                                                             
                                                                               
                                                                             
(в латинской транскрипции)
                                                                               
Настоящее заявление составлено на 2 - - страницах с приложением подтверждающих документов или их копий на       листах            
Достоверность и полноту сведений, указанных в настоящем заявлении, подтверждаю: Заполняется работником налогового органа
Сведения о представлении заявления
                                                                                     
    1 - законный представитель организации     Данное заявления представлено (код)                    
    2 - уполномоченный представитель организации                                              
                                            на 2 - -   страницах  
                                                                                 
                                            с приложением копии документа
                                                                                 
                                            на         листах                  
                                                                                 
(фамилия, имя, отчество <2> полностью)     Дата представления заявления     .     .            
                                                                                     
Подпись       Дата     .     .                                                      
                                                                                     
Наименование и реквизиты документа, подтверждающего полномочия представителя организации                                              
                                                                               
                                            Фамилия, имя, отчество <2>   подпись  
                                                                                 
                                                                                     

<1> При наличии изменений указывается "1", при отсутствии изменений указывается "0".
<2> Отчество указывается при наличии (относится ко всем листам документа).
                                                                                     
                                                                                   
                            ИНН          
                                                           
      5960   1029         КПП                 Стр. 0 0 2

Приложение к заявлению

Сведения об иностранной организации

Сокращенное наименование
                                                                             
                                                                               
                                                                             
                                                                               
Код страны регистрации (инкорпорации)                                                            
                                                                               
Полный адрес в стране регистрации (инкорпорации)
                                                                             
                                                                               
                                                                             
                                                                               
                                                                             
                                                                               
                                                                             
                                                                               
Регистрационный номер, присвоенный регистрирующим органом в стране регистрации (инкорпорации)
                                                                             
                                                                               
                                                                             
                                                                               
Код налогоплательщика в стране регистрации (инкорпорации) или его аналог
                                                                             
                                                                               
                                                                             
                                                                               
Контактные данные
Адрес электронной почты                                                                
                                                                               
Номер контактного телефона                                                                
                                                                               
Дата внесения изменений     .     .                                                    

Сведения об уполномоченном представителе иностранной организации

Фамилия                                                                
                                                                               
Имя                                                                
                                                                               
Отчество <2>                                                                
                                                                               
Адрес электронной почты                                                                
                                                                               
Номер контактного телефона                                                                
                                                                               
Дата внесения изменений     .     .                                                    
                                                                               
                                                                             

Приложение N 3
к приказу ФНС России
от 04.03.2024 N ЕД-7-14/172@

                            ИНН          
                                                           
      5950   1015         КПП                 Стр. 0 0 1

Форма по КНД 1113449

ЗАЯВЛЕНИЕ ИНОСТРАННОЙ ОРГАНИЗАЦИИ - НАЛОГОВОГО АГЕНТА, УКАЗАННОГО В ПУНКТЕ 1.1 СТАТЬИ 226 НАЛОГОВОГО КОДЕКСА РОССИЙСКОЙ ФЕДЕРАЦИИ, О СНЯТИИ С УЧЕТА В НАЛОГОВОМ ОРГАНЕ

Прошу снять с учета иностранную организацию в качестве налогового агента, указанного в пункте 1.1 статьи 226 Налогового кодекса Российской Федерации
Полное наименование
                                                                             
                                                                               
                                                                             
                                                                               
                                                                             
                                                                               
                                                                             
(в русской транскрипции)
                                                                               
                                                                             
                                                                               
                                                                             
                                                                               
                                                                             
                                                                               
                                                                             
(в латинской транскрипции)
                                                                               
Настоящее заявление составлено на 1 - - страницах с приложением подтверждающих документов или их копий на       листах            
Достоверность и полноту сведений, указанных в настоящем заявлении, подтверждаю: Заполняется работником налогового органа
Сведения о представлении заявления
                                                                                     
    1 - законный представитель организации     Данное заявления представлено (код)                    
    2 - уполномоченный представитель организации                                              
                                            на 1 - -   страницах  
                                                                                 
                                            с приложением копии документа
                                                                                 
                                            на         листах                  
                                                                                 
(фамилия, имя, отчество <1> полностью)     Дата представления заявления     .     .            
                                                                                     
Подпись       Дата     .     .                                                      
                                                                                     
Наименование и реквизиты документа, подтверждающего полномочия представителя организации                                              
                                                                                 
                                            Фамилия, имя, отчество <1>   подпись  
                                                                                 
                                                                                     

<1> Отчество указывается при наличии.
                                                                                     
                                                                                   

Приложение N 4
к приказу ФНС России
от 04.03.2024 N ЕД-7-14/172@

ФОРМАТ ПРЕДСТАВЛЕНИЯ ЗАЯВЛЕНИЯ О ПОСТАНОВКЕ НА УЧЕТ В НАЛОГОВОМ ОРГАНЕ ИНОСТРАННОЙ ОРГАНИЗАЦИИ В КАЧЕСТВЕ НАЛОГОВОГО АГЕНТА, УКАЗАННОГО В ПУНКТЕ 1.1 СТАТЬИ 226 НАЛОГОВОГО КОДЕКСА РОССИЙСКОЙ ФЕДЕРАЦИИ, В ЭЛЕКТРОННОЙ ФОРМЕ

I. ОБЩИЕ СВЕДЕНИЯ

1. Настоящий формат описывает требования к XML-файлам (далее - файл обмена) передачи в налоговый орган заявления о постановке на учет в налоговом органе иностранной организации в качестве налогового агента, указанного в пункте 1.1 статьи 226 Налогового кодекса Российской Федерации, в электронной форме.

2. Номер версии настоящего формата 5.01, часть 594.

II. ОПИСАНИЕ ФАЙЛА ОБМЕНА

3. Имя файла обмена должно иметь следующий вид:

R_T_A_K_O_GGGGMMDD_N, где:

R_T - префикс, принимающий значение UT_POSTIOVYPL;

A_K - идентификатор получателя информации, где: A - идентификатор получателя, которому направляется файл обмена, K - идентификатор конечного получателя, для которого предназначена информация из данного файла обмена. Передача файла от отправителя к конечному получателю (K) может осуществляться в несколько этапов через другие налоговые органы, осуществляющие передачу файла на промежуточных этапах, которые обозначаются идентификатором A. В случае передачи файла от отправителя к конечному получателю при отсутствии налоговых органов, осуществляющих передачу на промежуточных этапах, значения идентификаторов A и K совпадают. Каждый из идентификаторов (A и K) имеет вид для налоговых органов - четырехразрядный код налогового органа;

O - идентификатор отправителя информации, имеет вид:

для организаций - девятнадцатиразрядный код (идентификационный номер налогоплательщика (далее - ИНН) и код причины постановки на учет (далее - КПП) организации (обособленного подразделения);

для физических лиц, которые являются представителями налогоплательщика-организации, - двенадцатиразрядный код (ИНН физического лица);

GGGG - год формирования передаваемого файла, MM - месяц, DD - день;

N - идентификационный номер файла. (Длина - от 1 до 36 знаков. Идентификационный номер файла должен обеспечивать уникальность файла).

Расширение имени файла - XML. Расширение имени файла может указываться как строчными, так и прописными буквами.

Параметры первой строки файла обмена

Первая строка XML-файла должна иметь следующий вид:

<?xml version ="1.0" encoding ="windows-1251"?>

Имя файла, содержащего XML-схему файла обмена, должно иметь следующий вид:

UT_POSTIOVYPL_1_594_00_05_01_xx, где xx - номер версии схемы.

Расширение имени файла - XSD.

XML-схема файла обмена приводится отдельным файлом и размещается на официальном сайте Федеральной налоговой службы в информационно-телекоммуникационной сети "Интернет".

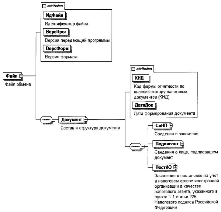
4. Логическая модель файла обмена представлена в виде диаграммы структуры файла обмена на рисунке 1 настоящего формата. Элементами логической модели файла обмена являются элементы и атрибуты XML-файла. Перечень структурных элементов логической модели файла обмена и сведения о них приведены в таблицах 4.1 - 4.10 настоящего формата.

Для каждого структурного элемента логической модели файла обмена приводятся следующие сведения:

наименование элемента. Приводится полное наименование элемента. В строке таблицы могут быть описаны несколько элементов, наименования которых разделены символом "|". Такая форма записи применяется при наличии в файле обмена только одного элемента из описанных в этой строке;

сокращенное наименование (код) элемента. Приводится сокращенное наименование элемента. Синтаксис сокращенного наименования должен удовлетворять спецификации XML;

признак типа элемента. Может принимать следующие значения: "С" - сложный элемент логической модели (содержит вложенные элементы), "П" - простой элемент логической модели, реализованный в виде элемента XML-файла, "А" - простой элемент логической модели, реализованный в виде атрибута элемента XML-файла. Простой элемент логической модели не содержит вложенные элементы;

формат элемента. Формат элемента представляется следующими условными обозначениями: T - символьная строка; N - числовое значение (целое или дробное).

Формат символьной строки указывается в виде T(n-k) или T(=k), где: n - минимальное количество знаков, k - максимальное количество знаков, символ "-" - разделитель, символ "=" означает фиксированное количество знаков в строке. В случае если минимальное количество знаков равно 0, формат имеет вид T(0-k). В случае если максимальное количество знаков не ограничено, формат имеет вид T(n-).

Формат числового значения указывается в виде N(m.k), где: m - максимальное количество знаков в числе, включая целую и дробную часть числа без разделяющей десятичной точки и знака (для отрицательного числа), k - максимальное число знаков дробной части числа. Если число знаков дробной части числа равно 0 (то есть число целое), то формат числового значения имеет вид N(m).

Для простых элементов, являющихся базовыми в XML, таких как элемент с типом "date", поле "Формат элемента" не заполняется. Для таких элементов в поле "Дополнительная информация" указывается тип базового элемента;

признак обязательности элемента определяет обязательность наличия элемента (совокупности наименования элемента и его значения) в файле обмена. Признак обязательности элемента может принимать следующие значения: "О" - наличие элемента в файле обмена обязательно; "Н" - наличие элемента в файле обмена необязательно, то есть элемент может отсутствовать. Если элемент принимает ограниченный перечень значений (по классификатору, кодовому словарю), то признак обязательности элемента дополняется символом "К". В случае если количество реализаций элемента может быть более одной, то признак обязательности элемента дополняется символом "М".

К вышеперечисленным признакам обязательности элемента может добавляться значение "У" в случае описания в XML-схеме условий, предъявляемых к элементу в файле обмена, описанных в графе "Дополнительная информация";

дополнительная информация содержит требования к элементу файла обмена, не указанные ранее. Для сложных элементов указывается ссылка на таблицу, в которой описывается состав данного элемента. Для элементов, принимающих ограниченный перечень значений из классификатора (справочника, кодового словаря), указывается соответствующее наименование классификатора (справочника, кодового словаря) или приводится перечень возможных значений. Для классификатора (справочника, кодового словаря) может указываться ссылка на его местонахождение. Для элементов, использующих пользовательский тип данных, указывается наименование типового элемента.

Рисунок 1. Диаграмма структуры файла обмена

Таблица 4.1

Файл обмена (Файл)

Наименование элемента Сокращенное наименование (код) элемента Признак типа элемента Формат элемента Признак обязательности элемента Дополнительная информация
Идентификатор файла ИдФайл А T(1-255) ОУ Содержит (повторяет) имя сформированного файла (без расширения)
Версия передающей программы ВерсПрог А T(1-40) О  
Версия формата ВерсФорм А T(1-5) О Принимает значение: 5.01
Состав и структура документа Документ С   о Состав элемента представлен в таблице 4.2

Таблица 4.2

Состав и структура документа (Документ)

Наименование элемента Сокращенное наименование (код) элемента Признак типа элемента Формат элемента Признак обязательности элемента Дополнительная информация
Код формы отчетности по классификатору налоговых документов (КНД) КНД А T(=7) ОК Типовой элемент <КНДТип>.
Принимает значение: 1113447
Дата формирования документа ДатаДок А T(=10) О Типовой элемент <ДатаТип>.
Дата в формате ДД.ММ.ГГГГ
Сведения о заявителе СвНП С   О Состав элемента представлен в таблице 4.3
Сведения о лице, подписавшем документ Подписант С   О Состав элемента представлен в таблице 4.5
Заявление о постановке на учет в налоговом органе иностранной организации в качестве налогового агента, указанного в пункте 1.1 статьи 226 Налогового кодекса Российской Федерации ПостИО С   О Состав элемента представлен в таблице 4.7

Таблица 4.3

Сведения о заявителе (СвНП)

Наименование элемента Сокращенное наименование (код) элемента Признак типа элемента Формат элемента Признак обязательности элемента Дополнительная информация
Заявитель - иностранная организация НПЮЛ С   О Состав элемента представлен в таблице 4.4

Таблица 4.4

Заявитель - иностранная организация (НПЮЛ)

Наименование элемента Сокращенное наименование (код) элемента Признак типа элемента Формат элемента Признак обязательности элемента Дополнительная информация
ИНН ИННЮЛ А T(=10) Н Типовой элемент <ИННЮЛТип>
Полное наименование иностранной организации (в русской транскрипции) НаимОрг А T(1-1000) О  
Полное наименование иностранной организации (в латинской транскрипции) НаимОргЛат А T(1-1000) Н  

Таблица 4.5

Сведения о лице, подписавшем документ (Подписант)

Наименование элемента Сокращенное наименование (код) элемента Признак типа элемента Формат элемента Признак обязательности элемента Дополнительная информация
Признак лица, подписавшего документ ПрПодп А T(=1) ОК Принимает значение:
1 - законный представитель организации |
2 - уполномоченный представитель организации
Номер контактного телефона Тлф А T(1-20) Н  
Фамилия, имя, отчество (при наличии) ФИО С   О Типовой элемент <ФИОТип>.
Состав элемента представлен в таблице 4.10
Сведения о представителе организации СвПред С   НУ Состав элемента представлен в таблице 4.6.
Элемент обязателен при <ПрПодп>=2

Таблица 4.6

Сведения о представителе организации (СвПред)

Наименование элемента Сокращенное наименование (код) элемента Признак типа элемента Формат элемента Признак обязательности элемента Дополнительная информация
Наименование и реквизиты документа, подтверждающего полномочия представителя организации НаимДок А T(1-120) О  

Таблица 4.7

Заявление о постановке на учет в налоговом органе иностранной организации в качестве налогового агента, указанного в пункте 1.1 статьи 226 Налогового кодекса Российской Федерации (ПостИО)

Наименование элемента Сокращенное наименование (код) элемента Признак типа элемента Формат элемента Признак обязательности элемента Дополнительная информация
Сведения об иностранной организации СведИО С   О Состав элемента представлен в таблице 4.8
Сведения об уполномоченном представителе иностранной организации СведУпИО С   О Состав элемента представлен в таблице 4.9

Таблица 4.8

Сведения об иностранной организации (СведИО)

Наименование элемента Сокращенное наименование (код) элемента Признак типа элемента Формат элемента Признак обязательности элемента Дополнительная информация
Сокращенное наименование СокрНаим А T(1-255) Н  
Код страны регистрации (инкорпорации) СтрРег А T(=3) ОК Типовой элемент <ОКСМТип>.
Принимает значения в соответствии с Общероссийским классификатором стран мира
Полный адрес в стране регистрации (инкорпорации) АдрСтрРег А T(1-255) О  
Регистрационный номер, присвоенный регистрирующим органом в стране регистрации (инкорпорации) РегНомер А T(1-100) О  
Код налогоплательщика в стране регистрации (инкорпорации) или его аналог КодНПРег А T(1-100) Н  
Адрес электронной почты ЭлПочт А T(1-60) О  
Номер контактного телефона Тлф А T(1-20) О  

Таблица 4.9

Сведения об уполномоченном представителе иностранной организации (СведУпИО)

Наименование элемента Сокращенное наименование (код) элемента Признак типа элемента Формат элемента Признак обязательности элемента Дополнительная информация
Адрес электронной почты ЭлПочт А T(1-60) О  
Номер контактного телефона Тлф А T(1-20) О  
Фамилия, имя, отчество (при наличии) ФИО С   О Типовой элемент <ФИОТип>.
Состав элемента представлен в таблице 4.10

Таблица 4.10

Фамилия, имя, отчество (ФИОТип)

Наименование элемента Сокращенное наименование (код) элемента Признак типа элемента Формат элемента Признак обязательности элемента Дополнительная информация
Фамилия Фамилия А T(1-60) О  
Имя Имя А T(1-60) О  
Отчество Отчество А T(1-60) Н  

Приложение N 5
к приказу ФНС России
от 04.03.2024 N ЕД-7-14/172@

ФОРМАТ ПРЕДСТАВЛЕНИЯ ЗАЯВЛЕНИЯ ИНОСТРАННОЙ ОРГАНИЗАЦИИ - НАЛОГОВОГО АГЕНТА, УКАЗАННОГО В ПУНКТЕ 1.1 СТАТЬИ 226 НАЛОГОВОГО КОДЕКСА РОССИЙСКОЙ ФЕДЕРАЦИИ, ОБ ИЗМЕНЕНИЯХ В РАНЕЕ СООБЩЕННЫХ В НАЛОГОВЫЙ ОРГАН СВЕДЕНИЯХ В ЭЛЕКТРОННОЙ ФОРМЕ

I. ОБЩИЕ СВЕДЕНИЯ

1. Настоящий формат описывает требования к XML-файлам (далее - файл обмена) передачи в налоговый орган заявления иностранной организации - налогового агента, указанного в пункте 1.1 статьи 226 Налогового кодекса Российской Федерации, об изменениях в ранее сообщенных в налоговый орган сведениях в электронной форме.

2. Номер версии настоящего формата 5.01, часть 596.

II. ОПИСАНИЕ ФАЙЛА ОБМЕНА

3. Имя файла обмена должно иметь следующий вид:

R_T_A_K_O_GGGGMMDD_N, где:

R_T - префикс, принимающий значение UT_IZMIOVYPL;

A_K - идентификатор получателя информации, где: A - идентификатор получателя, которому направляется файл обмена, K - идентификатор конечного получателя, для которого предназначена информация из данного файла обмена. Передача файла от отправителя к конечному получателю (K) может осуществляться в несколько этапов через другие налоговые органы, осуществляющие передачу файла на промежуточных этапах, которые обозначаются идентификатором A. В случае передачи файла от отправителя к конечному получателю при отсутствии налоговых органов, осуществляющих передачу на промежуточных этапах, значения идентификаторов A и K совпадают. Каждый из идентификаторов (A и K) имеет вид для налоговых органов - четырехразрядный код налогового органа;

O - идентификатор отправителя информации, имеет вид:

для организаций - девятнадцатиразрядный код (идентификационный номер налогоплательщика (далее - ИНН) и код причины постановки на учет (далее - КПП) организации (обособленного подразделения);

для физических лиц, которые являются представителями налогоплательщика-организации, - двенадцатиразрядный код (ИНН физического лица);

GGGG - год формирования передаваемого файла, MM - месяц, DD - день;

N - идентификационный номер файла. (Длина - от 1 до 36 знаков. Идентификационный номер файла должен обеспечивать уникальность файла).

Расширение имени файла - XML. Расширение имени файла может указываться как строчными, так и прописными буквами.

Параметры первой строки файла обмена

Первая строка XML-файла должна иметь следующий вид:

<?xml version ="1.0" encoding = "windows-1251"?>

Имя файла, содержащего XML-схему файла обмена, должно иметь следующий вид:

UT_IZMIOVYPL_1_596_00_05_01_xx, где xx - номер версии схемы.

Расширение имени файла - XSD.

XML-схема файла обмена приводится отдельным файлом и размещается на официальном сайте Федеральной налоговой службы в информационно-телекоммуникационной сети "Интернет".

4. Логическая модель файла обмена представлена в виде диаграммы структуры файла обмена на рисунке 1 настоящего формата. Элементами логической модели файла обмена являются элементы и атрибуты XML-файла. Перечень структурных элементов логической модели файла обмена и сведения о них приведены в таблицах 4.1 - 4.10 настоящего формата.

Для каждого структурного элемента логической модели файла обмена приводятся следующие сведения:

наименование элемента. Приводится полное наименование элемента. В строке таблицы могут быть описаны несколько элементов, наименования которых разделены символом "|". Такая форма записи применяется при наличии в файле обмена только одного элемента из описанных в этой строке;

сокращенное наименование (код) элемента. Приводится сокращенное наименование элемента. Синтаксис сокращенного наименования должен удовлетворять спецификации XML;

признак типа элемента. Может принимать следующие значения: "С" - сложный элемент логической модели (содержит вложенные элементы), "П" - простой элемент логической модели, реализованный в виде элемента XML-файла, "А" - простой элемент логической модели, реализованный в виде атрибута элемента XML-файла. Простой элемент логической модели не содержит вложенные элементы;

формат элемента. Формат элемента представляется следующими условными обозначениями: T - символьная строка; N - числовое значение (целое или дробное).

Формат символьной строки указывается в виде T(n-k) или T(=k), где: n - минимальное количество знаков, k - максимальное количество знаков, символ "-" - разделитель, символ "=" означает фиксированное количество знаков в строке. В случае если минимальное количество знаков равно 0, формат, имеет вид T(0-k). В случае если максимальное количество знаков не ограничено, формат имеет вид T(n-).

Формат числового значения указывается в виде N(m.k), где: m - максимальное количество знаков в числе, включая целую и дробную часть числа без разделяющей десятичной точки и знака (для отрицательного числа), k - максимальное число знаков дробной части числа. Если число знаков дробной части числа равно 0 (то есть число целое), то формат числового значения имеет вид N(m).

Для простых элементов, являющихся базовыми в XML, таких как элемент с типом "date", поле "Формат элемента" не заполняется. Для таких элементов в поле "Дополнительная информация" указывается тип базового элемента;

признак обязательности элемента определяет обязательность наличия элемента (совокупности наименования элемента и его значения) в файле обмена. Признак обязательности элемента может принимать следующие значения: "О" - наличие элемента в файле обмена обязательно; "Н" - наличие элемента в файле обмена необязательно, то есть элемент может отсутствовать. Если элемент принимает ограниченный перечень значений (по классификатору, кодовому словарю), то признак обязательности элемента дополняется символом "К". В случае если количество реализаций элемента может быть более одной, то признак обязательности элемента дополняется символом "М".

К вышеперечисленным признакам обязательности элемента может добавляться значение "У" в случае описания в XML-схеме условий, предъявляемых к элементу в файле обмена, описанных в графе "Дополнительная информация";

дополнительная информация содержит требования к элементу файла обмена, не указанные ранее. Для сложных элементов указывается ссылка на таблицу, в которой описывается состав данного элемента. Для элементов, принимающих ограниченный перечень значений из классификатора (справочника, кодового словаря), указывается соответствующее наименование классификатора (справочника, кодового словаря) или приводится перечень возможных значений. Для классификатора (справочника, кодового словаря) может указываться ссылка на его местонахождение. Для элементов, использующих пользовательский тип данных, указывается наименование типового элемента.

Рисунок 1. Диаграмма структуры файла обмена

Таблица 4.1

Файл обмена (Файл)

Наименование элемента Сокращенное наименование (код) элемента Признак типа элемента Формат элемента Признак обязательности элемента Дополнительная информация
Идентификатор файла ИдФайл А T(1-255) ОУ Содержит (повторяет) имя сформированного файла (без расширения)
Версия передающей программы ВерсПрог А T(1-40) О  
Версия формата ВерсФорм А T(1-5) О Принимает значение: 5.01
Состав и структура документа Документ С   О Состав элемента представлен в таблице 4.2

Таблица 4.2

Состав и структура документа (Документ)

Наименование элемента Сокращенное наименование (код) элемента Признак типа элемента Формат элемента Признак обязательности элемента Дополнительная информация
Код формы отчетности по классификатору налоговых документов (КНД) КНД А T(=7) ОК Типовой элемент <КНДТип>.
Принимает значение: 1113448
Дата формирования документа ДатаДок А T(=10) О Типовой элемент <ДатаТип>.
Дата в формате ДД.ММ.ГГГГ
Сведения о заявителе СвНП С   О Состав элемента представлен в таблице 4.3
Сведения о лице, подписавшем документ Подписант С   О Состав элемента представлен в таблице 4.5
Заявление иностранной организации - налогового агента, указанного в пункте 1.1 статьи 226 Налогового кодекса Российской Федерации, об изменениях в ранее сообщенных в налоговый орган сведениях ИзмИО С   О Состав элемента представлен в таблице 4.7

Таблица 4.3

Сведения о заявителе (СвНП)

Наименование элемента Сокращенное наименование (код) элемента Признак типа элемента Формат элемента Признак обязательности элемента Дополнительная информация
Заявитель - иностранная организация НПЮЛ С   О Состав элемента представлен в таблице 4.4

Таблица 4.4

Заявитель - иностранная организация (НПЮЛ)

Наименование элемента Сокращенное наименование (код) элемента Признак типа элемента Формат элемента Признак обязательности элемента Дополнительная информация
ИНН ИННЮЛ А T(=10) О Типовой элемент <ИННЮЛТип>
КПП КПП А T(=9) О Типовой элемент <КППТип>
Полное наименование иностранной организации (в русской транскрипции) НаимОрг А T(1-1000) О  
Полное наименование иностранной организации (в латинской транскрипции) НаимОргЛат А T(1-1000) Н  

Таблица 4.5

Сведения о лице, подписавшем документ (Подписант)

Наименование элемента Сокращенное наименование (код) элемента Признак типа элемента Формат элемента Признак обязательности элемента Дополнительная информация
Признак лица, подписавшего документ ПрПодп А T(=1) ОК Принимает значение:
1 - законный представитель организации |
2 - уполномоченный представитель организации
Номер контактного телефона Тлф А T(1-20) Н  
Фамилия, имя, отчество (при наличии) ФИО С   О Типовой элемент <ФИОТип>.
Состав элемента представлен в таблице 4.10
Сведения о представителе организации СвПред С   НУ Состав элемента представлен в таблице 4.6.
Элемент обязателен при <ПрПодп>=2

Таблица 4.6

Сведения о представителе организации (СвПред)

Наименование элемента Сокращенное наименование (код) элемента Признак типа элемента Формат элемента Признак обязательности элемента Дополнительная информация
Наименование и реквизиты документа, подтверждающего полномочия представителя организации НаимДок А T(1-120) О  

Таблица 4.7

Заявление иностранной организации - налогового агента, указанного в пункте 1.1 статьи 226 Налогового кодекса Российской Федерации, об изменениях в ранее сообщенных в налоговый орган сведениях (ИзмИО)

Наименование элемента Сокращенное наименование (код) элемента Признак типа элемента Формат элемента Признак обязательности элемента Дополнительная информация
Признак изменения сведений об иностранной организации ПрИзмИО А N(1) ОК Принимает значение:
0 - изменения отсутствуют |
1 - изменения присутствуют
Признак изменения сведений об уполномоченном лице ПрИзмУпИО А N(1) ОК Принимает значение:
0 - изменения отсутствуют |
1 - изменения присутствуют
Сведения об иностранной организации СведИО С   НУ Состав элемента представлен в таблице 4.8.
Элемент является обязательным при <ПрИзмИО>=1 и должен отсутствовать при <ПрИзмИО>=0
Сведения об уполномоченном представителе иностранной организации СведУпИО С   НУ Состав элемента представлен в таблице 4.9.
Элемент является обязательным при <ПрИзмУпИО>=1 и должен отсутствовать при <ПрИзмУпИО>=0

Таблица 4.8

Сведения об иностранной организации (СведИО)

Наименование элемента Сокращенное наименование (код) элемента Признак типа элемента Формат элемента Признак обязательности элемента Дополнительная информация
Сокращенное наименование СокрНаим А T(1-255) Н  
Код страны регистрации (инкорпорации) СтрРег А T(=3) ОК Типовой элемент <ОКСМТип>.
Принимает значения в соответствии с Общероссийским классификатором стран мира
Полный адрес в стране регистрации (инкорпорации) АдрСтрРег А T(1-255) О  
Регистрационный номер, присвоенный регистрирующим органом в стране регистрации (инкорпорации) РегНомер А T(1-100) О  
Код налогоплательщика в стране регистрации (инкорпорации) или его аналог КодНПРег А T(1-100) Н  
Адрес электронной почты ЭлПочт А T(1-60) О  
Номер контактного телефона Тлф А T(1-20) О  
Дата внесения изменений ДатаИзм А T(=10) О Типовой элемент <ДатаТип>.
Дата в формате ДД.ММ.ГГГ

Таблица 4.9

Сведения об уполномоченном представителе иностранной организации (СведУпИО)

Наименование элемента Сокращенное наименование (код) элемента Признак типа элемента Формат элемента Признак обязательности элемента Дополнительная информация
Адрес электронной почты ЭлПочт А T(1-60) О  
Номер контактного телефона Тлф А T(1-20) О  
Дата внесения изменений ДатаИзм А T(=10) О Типовой элемент <ДатаТип>.
Дата в формате ДД.ММ.ГГГ
Фамилия, имя, отчество (при наличии) ФИО С   О Типовой элемент <ФИОТип>.
Состав элемента представлен в таблице 4.10

Таблица 4.10

Фамилия, имя, отчество (ФИОТип)

Наименование элемента Сокращенное наименование (код) элемента Признак типа элемента Формат элемента Признак обязательности элемента Дополнительная информация
Фамилия Фамилия А T(1-60) О  
Имя Имя А T(1-60) О  
Отчество Отчество А T(1-60) Н  

Приложение N 6
к приказу ФНС России
от 04.03.2024 N ЕД-7-14/172@

ФОРМАТ ПРЕДСТАВЛЕНИЯ ЗАЯВЛЕНИЯ ИНОСТРАННОЙ ОРГАНИЗАЦИИ - НАЛОГОВОГО АГЕНТА, УКАЗАННОГО В ПУНКТЕ 1.1 СТАТЬИ 226 НАЛОГОВОГО КОДЕКСА РОССИЙСКОЙ ФЕДЕРАЦИИ, О СНЯТИИ С УЧЕТА В НАЛОГОВОМ ОРГАНЕ В ЭЛЕКТРОННОЙ ФОРМЕ

I. ОБЩИЕ СВЕДЕНИЯ

1. Настоящий формат описывает требования к XML-файлам (далее - файл обмена) передачи в налоговый орган заявления иностранной организации - налогового агента, указанного в пункте 1.1 статьи 226 Налогового кодекса Российской Федерации, о снятии с учета в налоговом органе в электронной форме.

2. Номер версии настоящего формата 5.01, часть 595.

II. ОПИСАНИЕ ФАЙЛА ОБМЕНА

3. Имя файла обмена должно иметь следующий вид:

R_T_A_K_O_GGGGMMDD_N, где:

R_T - префикс, принимающий значение UT_SNIOVYPL;

A_K - идентификатор получателя информации, где: A - идентификатор получателя, которому направляется файл обмена, K - идентификатор конечного получателя, для которого предназначена информация из данного файла обмена. Передача файла от отправителя к конечному получателю (K) может осуществляться в несколько этапов через другие налоговые органы, осуществляющие передачу файла на промежуточных этапах, которые обозначаются идентификатором A. В случае передачи файла от отправителя к конечному получателю при отсутствии налоговых органов, осуществляющих передачу на промежуточных этапах, значения идентификаторов A и K совпадают. Каждый из идентификаторов (A и K) имеет вид для налоговых органов - четырехразрядный код налогового органа;

O - идентификатор отправителя информации, имеет вид:

для организаций - девятнадцатиразрядный код (идентификационный номер налогоплательщика (далее - ИНН) и код причины постановки на учет (далее - КПП) организации (обособленного подразделения);

для физических лиц, которые являются представителями налогоплательщика-организации, - двенадцатиразрядный код (ИНН физического лица);

GGGG - год формирования передаваемого файла, MM - месяц, DD - день;

N - идентификационный номер файла. (Длина - от 1 до 36 знаков. Идентификационный номер файла должен обеспечивать уникальность файла).

Расширение имени файла - XML. Расширение имени файла может указываться как строчными, так и прописными буквами.

Параметры первой строки файла обмена

Первая строка XML-файла должна иметь следующий вид:

<?xml version ="1.0" encoding ="windows-1251"?>

Имя файла, содержащего XML-схему файла обмена, должно иметь следующий вид:

UT_SNIOVYPL_1_595_00_05_01_xx, где xx - номер версии схемы.

Расширение имени файла - XSD.

XML-схема файла обмена приводится отдельным файлом и размещается на официальном сайте Федеральной налоговой службы в информационно-телекоммуникационной сети "Интернет".

4. Логическая модель файла обмена представлена в виде диаграммы структуры файла обмена на рисунке 1 настоящего формата. Элементами логической модели файла обмена являются элементы и атрибуты XML-файла. Перечень структурных элементов логической модели файла обмена и сведения о них приведены в таблицах 4.1 - 4.7 настоящего формата.

Для каждого структурного элемента логической модели файла обмена приводятся следующие сведения:

наименование элемента. Приводится полное наименование элемента. В строке таблицы могут быть описаны несколько элементов, наименования которых разделены символом "|". Такая форма записи применяется при наличии в файле обмена только одного элемента из описанных в этой строке;

сокращенное наименование (код) элемента. Приводится сокращенное наименование элемента. Синтаксис сокращенного наименования должен удовлетворять спецификации XML;

признак типа элемента. Может принимать следующие значения: "С" - сложный элемент логической модели (содержит вложенные элементы), "П" - простой элемент логической модели, реализованный в виде элемента XML-файла, "А" - простой элемент логической модели, реализованный в виде атрибута элемента XML-файла. Простой элемент логической модели не содержит вложенные элементы;

формат элемента. Формат элемента представляется следующими условными обозначениями: Т - символьная строка; N - числовое значение (целое или дробное).

Формат символьной строки указывается в виде T(n-k) или T(=k), где: n - минимальное количество знаков, k - максимальное количество знаков, символ "-" - разделитель, символ "=" означает фиксированное количество знаков в строке. В случае если минимальное количество знаков равно 0, формат имеет вид T(0-k). В случае если максимальное количество знаков не ограничено, формат имеет вид T(n-).

Формат числового значения указывается в виде N(m.k), где: m - максимальное количество знаков в числе, включая целую и дробную часть числа без разделяющей десятичной точки и знака (для отрицательного числа), k - максимальное число знаков дробной части числа. Если число знаков дробной части числа равно 0 (то есть число целое), то формат числового значения имеет вид N(m).

Для простых элементов, являющихся базовыми в XML, таких как элемент с типом "date", поле "Формат элемента" не заполняется. Для таких элементов в поле "Дополнительная информация" указывается тип базового элемента;

признак обязательности элемента определяет обязательность наличия элемента (совокупности наименования элемента и его значения) в файле обмена. Признак обязательности элемента может принимать следующие значения: "О" - наличие элемента в файле обмена обязательно; "Н" - наличие элемента в файле обмена необязательно, то есть элемент может отсутствовать. Если элемент принимает ограниченный перечень значений (по классификатору, кодовому словарю), то признак обязательности элемента дополняется символом "К". В случае если количество реализаций элемента может быть более одной, то признак обязательности элемента дополняется символом "М".

К вышеперечисленным признакам обязательности элемента может добавляться значение "У" в случае описания в XML-схеме условий, предъявляемых к элементу в файле обмена, описанных в графе "Дополнительная информация";

дополнительная информация содержит требования к элементу файла обмена, не указанные ранее. Для сложных элементов указывается ссылка на таблицу, в которой описывается состав данного элемента. Для элементов, принимающих ограниченный перечень значений из классификатора (справочника, кодового словаря), указывается соответствующее наименование классификатора (справочника, кодового словаря) или приводится перечень возможных значений. Для классификатора (справочника, кодового словаря) может указываться ссылка на его местонахождение. Для элементов, использующих пользовательский тип данных, указывается наименование типового элемента.

Рисунок 1. Диаграмма структуры файла обмена

Таблица 4.1

Файл обмена (Файл)

Наименование элемента Сокращенное наименование (код) элемента Признак типа элемента Формат элемента Признак обязательности элемента Дополнительная информация
Идентификатор файла ИдФайл А T(1-255) ОУ Содержит (повторяет) имя сформированного файла (без расширения)
Версия передающей программы ВерсПрог А T(1-40) О  
Версия формата ВерсФорм А T(1-5) О Принимает значение: 5.01
Состав и структура документа Документ С   О Состав элемента представлен в таблице 4.2

Таблица 4.2

Состав и структура документа (Документ)

Наименование элемента Сокращенное наименование (код) элемента Признак типа элемента Формат элемента Признак обязательности элемента Дополнительная информация
Код формы отчетности по классификатору налоговых документов (КНД) КНД А T(=7) ОК Типовой элемент <КНДТип>.
Принимает значение: 1113449
Дата формирования документа ДатаДок А T(=10) О Типовой элемент <ДатаТип>.
Дата в формате ДД.ММ.ГГГГ
Сведения о заявителе СвНП С   О Состав элемента представлен в таблице 4.3
Сведения о лице, подписавшем документ Подписант С   О Состав элемента представлен в таблице 4.5

Таблица 4.3

Сведения о заявителе (СвНП)

Наименование элемента Сокращенное наименование (код) элемента Признак типа элемента Формат элемента Признак обязательности элемента Дополнительная информация
Заявитель - иностранная организация НПЮЛ С   О Состав элемента представлен в таблице 4.4

Таблица 4.4

Заявитель - иностранная организация (НПЮЛ)

Наименование элемента Сокращенное наименование (код) элемента Признак типа элемента Формат элемента Признак обязательности элемента Дополнительная информация
ИНН ИННЮЛ А T(=10) О Типовой элемент <ИННЮЛТип>
КПП КПП А T(=9) О Типовой элемент <КППТип>
Полное наименование иностранной организации (в русской транскрипции) НаимОрг А T(1-1000) О  
Полное наименование иностранной организации (в латинской транскрипции) НаимОргЛат А T(1-1000) Н  

Таблица 4.5

Сведения о лице, подписавшем документ (Подписант)

Наименование элемента Сокращенное наименование (код) элемента Признак типа элемента Формат элемента Признак обязательности элемента Дополнительная информация
Признак лица, подписавшего документ ПрПодп А T(=1) ОК Принимает значение:
1 - законный представитель организации |
2 - уполномоченный представитель организации
Номер контактного телефона Тлф А T(1-20) Н  
Фамилия, имя, отчество (при наличии) ФИО С   О Типовой элемент <ФИОТип>.
Состав элемента представлен в таблице 4.7
Сведения о представителе организации СвПред С   НУ Состав элемента представлен в таблице 4.6.
Элемент обязателен при <ПрПодп>=2

Таблица 4.6

Сведения о представителе организации (СвПред)

Наименование элемента Сокращенное наименование (код) элемента Признак типа элемента Формат элемента Признак обязательности элемента Дополнительная информация
Наименование и реквизиты документа, подтверждающего полномочия представителя организации НаимДок А T(1-120) О  

Таблица 4.7

Фамилия, имя, отчество (ФИОТип)

Наименование элемента Сокращенное наименование (код) элемента Признак типа элемента Формат элемента Признак обязательности элемента Дополнительная информация
Фамилия Фамилия А T(1-60) О  
Имя Имя А T(1-60) О  
Отчество Отчество А T(1-60) Н  

Приложение N 7
к приказу ФНС России
от 04.03.2024 N ЕД-7-14/172@

ПОРЯДОК ЗАПОЛНЕНИЯ ФОРМЫ "ЗАЯВЛЕНИЕ О ПОСТАНОВКЕ НА УЧЕТ В НАЛОГОВОМ ОРГАНЕ ИНОСТРАННОЙ ОРГАНИЗАЦИИ В КАЧЕСТВЕ НАЛОГОВОГО АГЕНТА, УКАЗАННОГО В ПУНКТЕ 1.1 СТАТЬИ 226 НАЛОГОВОГО КОДЕКСА РОССИЙСКОЙ ФЕДЕРАЦИИ"

I. Общие положения

1. Форма "Заявление о постановке на учет в налоговом органе иностранной организации в качестве налогового агента, указанного в пункте 1.1 статьи 226 Налогового кодекса Российской Федерации" (далее - Заявление) заполняется иностранной организацией, осуществляющей выплаты физическим лицам доходов в виде вознаграждений, о постановке на учет в налоговом органе иностранной организации в качестве налогового агента, указанного в пункте 1.1 статьи 226 Налогового кодекса Российской Федерации (за исключением иностранной организации, осуществляющей деятельность через обособленное подразделение, расположенное на территории Российской Федерации, или состоящей на учете в налоговом органе в соответствии с пунктом 4.6 статьи 83 Налогового кодекса Российской Федерации) (далее - иностранная организация).

2. Заявление заполняется на русском языке (если иное не предусмотрено отдельными полями Заявления) рукописным способом чернилами черного, фиолетового или синего цвета либо заполняется с использованием программного обеспечения в одном экземпляре.

Все разделы и поля Заявления подлежат заполнению, за исключением случаев, установленных настоящим Порядком.

Не допускается исправление ошибок с помощью корректирующего или иного аналогичного средства, двусторонняя печать документа на бумажном носителе, скрепление листов документов, приводящее к порче бумажного носителя.

Каждому показателю соответствует одно поле, которое может состоять из определенного количества знакомест. Каждое поле заполняется только одним показателем. Исключение составляют показатели, одним из значений которых является дата.

Для указания даты используются по порядку три поля: день (поле из двух знакомест), месяц (поле из двух знакомест) и год (поле из четырех знакомест), разделенные знаком "." ("точка"). Например, "01.02.2023".

3. При написании текстового значения, состоящего из нескольких слов либо слов, цифр, знаков, которые должны быть написаны слитно, пустое знакоместо между такими словами (цифрами, символами) оставаться не должно.

При написании текстового значения, состоящего из нескольких слов либо слов, цифр, символов, между словами (цифрами, символами), которые должны быть написаны раздельно, должно оставаться одно пустое знакоместо.

4. Страницы Заявления имеют сквозную нумерацию, начиная с первого листа. Показатель номера страницы Заявления (поле "Стр."), имеющий три знакоместа, записывается в определенном для нумерации поле, слева направо, начиная с крайнего левого знакоместа.

Например, для первой страницы "001"; для десятой - "010".

5. Для Заявления на бумажном носителе:

1) заполнение полей значениями текстовых, числовых, кодовых показателей осуществляется слева направо сверху вниз, начиная с крайнего левого знакоместа;

2) заполнение текстовых полей осуществляется заглавными печатными буквами;

3) в случае отсутствия данных для заполнения показателя или неполного заполнения знакомест ставится прочерк.

6. При заполнении Заявления с использованием программного обеспечения при распечатке на принтере допускается отсутствие обрамления знакомест и прочерков для незаполненных знакомест. Расположение и размеры значений показателей не должны изменяться. Печать знаков выполняется шрифтом Courier New высотой 16 - 18 пунктов.

II. Страница 001 Заявления

7. В поле "ИНН" в верхней части каждой страницы Заявления указывается идентификационный номер налогоплательщика (далее - ИНН) иностранной организации, присвоенный ей ранее при постановке на учет в налоговом органе. Поле "ИНН" не заполняется в случае отсутствия у иностранной организации ИНН.

ИНН указывается в соответствии с документом, подтверждающим постановку на учет иностранной организации в налоговом органе.

8. В поле "Полное наименование иностранной организации" указывается полное наименование иностранной организации, соответствующее наименованию, указанному в ее учредительных документах, в русской и латинской транскрипциях.

9. В поле "Настоящее заявление составлено на страницах" указывается количество страниц Заявления.

10. В поле "с приложением подтверждающих документов или их копий на листах" указывается количество листов документа (или его копии), подтверждающего полномочия представителя иностранной организации (при заполнении Заявления на бумажном носителе).

11. Раздел "Достоверность и полноту сведений, указанных в настоящем заявлении, подтверждаю" подлежит заполнению при представлении Заявления в налоговый орган непосредственно или направлении по почте заказным письмом.

В указанном разделе:

1) при указании лица, подтверждающего достоверность и полноту сведений, указанных в Заявлении, в поле, состоящем из одного знакоместа, проставляется соответствующая цифра:

"1" - законный представитель организации;

"2" - уполномоченный представитель организации;

2) в поле "фамилия, имя, отчество (при наличии) полностью" указываются построчно полностью фамилия, имя и отчество (при наличии) законного представителя иностранной организации (например, его руководителя) либо его уполномоченного представителя, подтверждающего достоверность и полноту сведений, указанных в Заявлении;

3) в поле "Номер контактного телефона" указывается номер контактного телефона, по которому можно связаться с лицом, подтверждающим достоверность и полноту сведений, указанных в Заявлении. Номер контактного телефона указывается без пробелов и прочерков;

4) в поле "Подпись" проставляется подпись лица, подтверждающего достоверность и полноту сведений, указанных в Заявлении;

5) в поле "Дата" указывается дата подписания Заявления;

6) в поле "Наименование и реквизиты документа, подтверждающего полномочия представителя" указываются наименование и реквизиты документа, подтверждающего полномочия представителя иностранной организации.

12. Раздел "Заполняется работником налогового органа" содержит сведения о коде способа представления Заявления, количестве страниц Заявления, количестве листов копии документа, подтверждающего полномочия представителя иностранной организации, приложенных к Заявлению, дате его представления, фамилии и инициалах имени и отчества (при наличии) работника налогового органа, принявшего Заявление, его подпись.

III. Страница 002 Заявления

13. В разделе "Сведения об иностранной организации" в поле "Сокращенное наименование" указывается сокращенное наименование иностранной организации (при наличии), соответствующее наименованию, указанному в ее учредительных документах.

14. Поле "Код страны регистрации (инкорпорации)" заполняется цифровым кодом страны регистрации (инкорпорации) иностранной организации в соответствии с Общероссийским классификатором стран мира.

15. В поле "Полный адрес в стране регистрации (инкорпорации)" указывается полный адрес иностранной организации в стране регистрации (инкорпорации), соответствующий адресу, указанному в учредительных документах иностранной организации.

16. В поле "Регистрационный номер, присвоенный регистрирующим органом в стране регистрации (инкорпорации)" указывается регистрационный номер, присвоенный иностранной организации в стране регистрации (инкорпорации).

17. В поле "Код налогоплательщика в стране регистрации (инкорпорации) или его аналог" указывается код налогоплательщика, содержащийся в документе уполномоченного органа страны регистрации (инкорпорации) иностранной организации о ее регистрации в качестве налогоплательщика в этой стране, если он присваивается иностранной организации в стране регистрации (инкорпорации).

18. При заполнении раздела "Контактные данные" необходимо указать:

1) адрес электронной почты иностранной организации;

2) номер контактного телефона иностранной организации (указывается без пробелов и прочерков).

19. Раздел "Сведения об уполномоченном представителе иностранной организации" заполняется следующими сведениями построчно:

1) фамилия, имя, отчество (при наличии) уполномоченного представителя;

2) адрес электронной почты уполномоченного представителя;

3) номер контактного телефона уполномоченного представителя (указывается без пробелов и прочерков).

Приложение N 8
к приказу ФНС России
от 04.03.2024 N ЕД-7-14/172@

ПОРЯДОК ЗАПОЛНЕНИЯ ФОРМЫ "ЗАЯВЛЕНИЕ ИНОСТРАННОЙ ОРГАНИЗАЦИИ - НАЛОГОВОГО АГЕНТА, УКАЗАННОГО В ПУНКТЕ 1.1 СТАТЬИ 226 НАЛОГОВОГО КОДЕКСА РОССИЙСКОЙ ФЕДЕРАЦИИ, ОБ ИЗМЕНЕНИЯХ В РАНЕЕ СООБЩЕННЫХ В НАЛОГОВЫЙ ОРГАН СВЕДЕНИЯХ"

I. Общие положения

1. Форма "Заявление иностранной организации - налогового агента, указанного в пункте 1.1 статьи 226 Налогового кодекса Российской Федерации, об изменениях в ранее сообщенных в налоговый орган сведениях" (далее - Заявление) заполняется иностранной организацией - налоговым агентом, указанным в пункте 1.1 статьи 226 Налогового кодекса Российской Федерации (далее - иностранная организация), в случае внесения изменений в сведения, содержащиеся в ранее представленном в налоговый орган заявлении.

2. Общие положения по заполнению Заявления устанавливаются в соответствии с главой I "Общие положения" приложения N 7 к настоящему приказу.

II. Страница 001 Заявления

3. В полях "ИНН", "КПП" в верхней части каждой страницы Заявления указываются идентификационный номер налогоплательщика (далее - ИНН) и код причины постановки на учет (далее - КПП) иностранной организации, присвоенные ей при постановке на учет в налоговом органе в качестве налогового агента, осуществляющего выплаты физическим лицам доходов в виде вознаграждений.

ИНН и КПП указываются в соответствии с документом, подтверждающим постановку на учет иностранной организации в налоговом органе.

4. В поле "Прошу изменить сведения <1>:" при наличии изменений в сведениях в соответствующем знакоместе проставляется цифра "1", при отсутствии изменений в сведениях проставляется цифра "0".

В случае внесения изменений в сведения:

об иностранной организации заполняется раздел "Сведения об иностранной организации" приложения к Заявлению;

об уполномоченном лице иностранной организации заполняется раздел "Сведения об уполномоченном лице иностранной организации" приложения к Заявлению.

5. В поле "Полное наименование иностранной организации" указывается полное наименование иностранной организации, соответствующее наименованию, указанному в ее учредительных документах, в русской и латинской транскрипциях. В случае изменения наименования указывается новое полное наименование иностранной организации.

6. В поле "Настоящее заявление составлено на ___ страницах" указывается количество страниц Заявления.

7. В поле "с приложением подтверждающих документов или их копий на ___ листах" указывается количество листов документа (или его копии), подтверждающего полномочия представителя иностранной организации (при заполнении Заявления на бумажном носителе).

8. Раздел "Достоверность и полноту сведений, указанных в настоящем заявлении, подтверждаю" подлежит заполнению при представлении Заявления в налоговый орган непосредственно или направлении по почте заказным письмом.

В указанном разделе:

1) при указании лица, подтверждающего достоверность и полноту сведений, указанных в Заявлении, в поле, состоящем из одного знакоместа, проставляется соответствующая цифра:

"1" - законный представитель организации;

"2" - уполномоченный представитель организации;

2) в поле "фамилия, имя, отчество (при наличии) полностью" указываются построчно полностью фамилия, имя и отчество (при наличии) законного представителя иностранной организации (например, его руководителя) либо его уполномоченного представителя, подтверждающего достоверность и полноту сведений, указанных в Заявлении;

3) в поле "Номер контактного телефона" указывается номер контактного телефона, по которому можно связаться с лицом, подтверждающим достоверность и полноту сведений, указанных в Заявлении. Номер контактного телефона указывается без пробелов и прочерков;

4) в поле "Подпись" проставляется подпись лица, подтверждающего достоверность и полноту сведений, указанных в Заявлении;

5) в поле "Дата" указывается дата подписания Заявления;

6) в поле "Наименование и реквизиты документа, подтверждающего полномочия представителя" указываются наименование и реквизиты документа, подтверждающего полномочия представителя иностранной организации.

9. Раздел "Заполняется работником налогового органа" содержит сведения о коде способа представления Заявления, количестве страниц Заявления, количестве листов копии документа, подтверждающего полномочия представителя иностранной организации, приложенных к Заявлению, дате его представления, фамилии и инициалах имени и отчества (при наличии) работника налогового органа, принявшего Заявление, его подпись.

III. Приложение к Заявлению

10. Раздел "Сведения об иностранной организации" приложения к Заявлению заполняется полностью в случае внесения изменений в сведения об иностранной организации. В части измененных сведений соответствующие поля заполняются актуальными данными.

11. В поле "Сокращенное наименование" указывается сокращенное наименование иностранной организации (при наличии), соответствующее наименованию, указанному в ее учредительных документах.

12. Поле "Код страны регистрации (инкорпорации)" заполняется цифровым кодом страны регистрации (инкорпорации) иностранной организации в соответствии с Общероссийским классификатором стран мира.

13. В поле "Полный адрес в стране регистрации (инкорпорации)" указывается полный адрес иностранной организации в стране регистрации (инкорпорации), соответствующий адресу, указанному в учредительных документах иностранной организации.

14. В поле "Регистрационный номер, присвоенный регистрирующим органом в стране регистрации (инкорпорации)" указывается регистрационный номер, присвоенный иностранной организации в стране регистрации (инкорпорации).

15. В поле "Код налогоплательщика в стране регистрации (инкорпорации) или его аналог" указывается код налогоплательщика, содержащийся в документе уполномоченного органа страны регистрации (инкорпорации) иностранной организации о ее регистрации в качестве налогоплательщика в этой стране, если он присваивается иностранной организации в стране регистрации (инкорпорации).

16. При заполнении раздела "Контактные данные" необходимо указать:

1) адрес электронной почты иностранной организации;

2) номер контактного телефона иностранной организации (указывается без пробелов и прочерков).

17. В поле "Дата внесения изменений" указывается дата внесения изменений в сведения об иностранной организации.

18. Раздел "Сведения об уполномоченном представителе иностранной организации" приложения к Заявлению заполняется в случае внесения изменений в сведения об уполномоченном представителе иностранной организации. В части измененных сведений соответствующие поля заполняются актуальными данными построчно:

1) фамилия, имя, отчество (при наличии) уполномоченного представителя;

2) адрес электронной почты уполномоченного представителя;

3) номер контактного телефона уполномоченного представителя (указывается без пробелов и прочерков).

19. В поле "Дата внесения изменений" указывается дата внесения изменений в сведения об уполномоченном представителе иностранной организации.

Приложение N 9
к приказу ФНС России
от 04.03.2024 N ЕД-7-14/172@

ПОРЯДОК ЗАПОЛНЕНИЯ ФОРМЫ "ЗАЯВЛЕНИЕ ИНОСТРАННОЙ ОРГАНИЗАЦИИ - НАЛОГОВОГО АГЕНТА, ОСУЩЕСТВЛЯЮЩЕЙ ВЫПЛАТЫ ФИЗИЧЕСКИМ ЛИЦАМ ДОХОДОВ В ВИДЕ ВОЗНАГРАЖДЕНИЙ, О СНЯТИИ С УЧЕТА В НАЛОГОВОМ ОРГАНЕ"

I. Общие положения

1. Форма "Заявление иностранной организации - налогового агента, осуществляющей выплаты физическим лицам доходов в виде вознаграждений, о снятии с учета в налоговом органе" (далее - Заявление) заполняется иностранной организацией - налоговым агентом, осуществляющей выплаты физическим лицам доходов в виде вознаграждений, указанных в подпункте 6.3 пункта 1 или подпункте 6.1 пункта 3 статьи 208 Налогового кодекса Российской Федерации (далее - иностранная организация), в связи со снятием ее с учета в налоговом органе.

2. Общие положения по заполнению Заявления устанавливаются в соответствии с главой I "Общие положения" приложения N 7 к настоящему приказу.

II. Страница 001 Заявления

3. В полях "ИНН", "КПП" в верхней части каждой страницы Заявления указываются идентификационный номер налогоплательщика (далее - ИНН) и код причины постановки на учет (далее - КПП) иностранной организации, присвоенные ей при постановке на учет в налоговом органе в качестве налогового агента, осуществляющего выплаты физическим лицам доходов в виде вознаграждений.

ИНН и КПП указываются в соответствии с документом, подтверждающим постановку на учет иностранной организации в налоговом органе.

4. В разделе "Прошу снять с учета иностранную организацию в качестве налогового агента, указанного в пункте 1.1 статьи 226 Налогового кодекса Российской Федерации" в поле "Полное наименование" указывается полное наименование иностранной организации, соответствующее наименованию, указанному в ее учредительных документах, в русской и латинской транскрипциях.

5. В поле "Настоящее заявление составлено на ___ страницах" указывается количество страниц Заявления.

6. В поле "с приложением подтверждающих документов или их копий на ___ листах" указывается количество листов документа (или его копии), подтверждающего полномочия представителя иностранной организации (при заполнении Заявления на бумажном носителе).

7. Раздел "Достоверность и полноту сведений, указанных в настоящем заявлении, подтверждаю" подлежит заполнению при представлении Заявления в налоговый орган непосредственно или направлении по почте заказным письмом.

В указанном разделе:

1) при указании лица, подтверждающего достоверность и полноту сведений, указанных в Заявлении, в поле, состоящем из одного знакоместа, проставляется соответствующая цифра:

"1" - законный представитель организации;

"2" - уполномоченный представитель организации;

2) в поле "фамилия, имя, отчество (при наличии) полностью" указываются построчно полностью фамилия, имя и отчество (при наличии) законного представителя иностранной организации (например, его руководителя) либо его уполномоченного представителя, подтверждающего достоверность и полноту сведений, указанных в Заявлении;

3) в поле "Номер контактного телефона" указывается номер контактного телефона, по которому можно связаться с лицом, подтверждающим достоверность и полноту сведений, указанных в Заявлении. Номер контактного телефона указывается без пробелов и прочерков;

4) в поле "Подпись" проставляется подпись лица, подтверждающего достоверность и полноту сведений, указанных в Заявлении;

5) в поле "Дата" указывается дата подписания Заявления;

6) в поле "Наименование и реквизиты документа, подтверждающего полномочия представителя" указываются наименование и реквизиты документа, подтверждающего полномочия представителя иностранной организации.

8. Раздел "Заполняется работником налогового органа" содержит сведения о коде способа представления Заявления, количестве страниц Заявления, количестве листов копии документа, подтверждающего полномочия представителя иностранной организации, приложенных к Заявлению, дате его представления, фамилии и инициалах имени и отчества (при наличии) работника налогового органа, принявшего Заявление, его подпись.