Приказ ФНС РФ от 30.11.2022 N ЕД-7-8/1134@

"Об утверждении Порядка предоставления налоговыми органами отсрочки, рассрочки по уплате задолженности по налогам, сборам и страховым взносам в бюджеты бюджетной системы Российской Федерации и (или) налогов, сборов, страховых взносов, срок уплаты которых не наступил, инвестиционного налогового кредита"
Редакция от 16.02.2024 — Действует с 30.06.2024 Перейти в редакцию, вступающую в силу с 24.12.2025
Показать изменения

Зарегистрировано в Минюсте России 29 декабря 2022 г. N 71890

ФЕДЕРАЛЬНАЯ НАЛОГОВАЯ СЛУЖБА

ПРИКАЗ
от 30 ноября 2022 г. N ЕД-7-8/1134@

ОБ УТВЕРЖДЕНИИ ПОРЯДКА ПРЕДОСТАВЛЕНИЯ НАЛОГОВЫМИ ОРГАНАМИ ОТСРОЧКИ, РАССРОЧКИ ПО УПЛАТЕ ЗАДОЛЖЕННОСТИ ПО НАЛОГАМ, СБОРАМ И СТРАХОВЫМ ВЗНОСАМ В БЮДЖЕТЫ БЮДЖЕТНОЙ СИСТЕМЫ РОССИЙСКОЙ ФЕДЕРАЦИИ И (ИЛИ) НАЛОГОВ, СБОРОВ, СТРАХОВЫХ ВЗНОСОВ, СРОК УПЛАТЫ КОТОРЫХ НЕ НАСТУПИЛ, ИНВЕСТИЦИОННОГО НАЛОГОВОГО КРЕДИТА

(в ред. Приказа ФНС РФ от 16.02.2024 N ЕД-7-8/137@)

В соответствии с пунктом 4 статьи 31, пунктом 8 статьи 61, пунктом 1 статьи 63 Налогового кодекса Российской Федерации (Собрание законодательства Российской Федерации, 1998, N 31, ст. 3824; 2021, N 1, ст. 9; 2022, N 29, ст. 5230), подпунктом 5.9.35 пункта 5 Положения о Федеральной налоговой службе, утвержденного постановлением Правительства Российской Федерации от 30.09.2004 N 506 (Собрание законодательства Российской Федерации, 2004, N 40, ст. 3961; 2017, N 15, ст. 2194), в целях реализации положений главы 9 Налогового кодекса Российской Федерации и в связи с принятием Федерального закона от 14.07.2022 N 263-ФЗ "О внесении изменений в части первую и вторую Налогового кодекса Российской Федерации" (Собрание законодательства Российской Федерации, 2022, N 29, ст. 5230) приказываю:

1. Утвердить Порядок предоставления налоговыми органами отсрочки, рассрочки по уплате задолженности по налогам, сборам и страховым взносам в бюджеты бюджетной системы Российской Федерации и (или) налогов, сборов, страховых взносов, срок уплаты которых не наступил, инвестиционного налогового кредита согласно приложению к настоящему приказу.

2. Признать утратившими силу:

приказ Федеральной налоговой службы от 16.12.2016 N ММВ-7-8/683@ "Об утверждении Порядка изменения срока уплаты налога, сбора, страховых взносов, а также пени и штрафа налоговыми органами" (зарегистрирован Министерством юстиции Российской Федерации 20.02.2017, регистрационный N 45707);

приказ Федеральной налоговой службы от 09.01.2019 N ММВ-7-8/1@ "О внесении изменений в Порядок изменения срока уплаты налога, сбора, страховых взносов, а также пени и штрафа налоговыми органами, утвержденный приказом ФНС России от 16.12.2016 N ММВ-7-8/683@" (зарегистрирован Министерством юстиции Российской Федерации 06.03.2019, регистрационный N 53979);

приказ Федеральной налоговой службы от 10.02.2020 N ЕД-7-8/90@ "О внесении изменений в Порядок изменения срока уплаты налога, сбора, страховых взносов, а также пени и штрафа налоговыми органами, утвержденный приказом ФНС России от 16.12.2016 N ММВ-7-8/683@" (зарегистрирован Министерством юстиции Российской Федерации 16.03.2020, регистрационный N 57751);

приказ Федеральной налоговой службы от 18.01.2022 N ЕД-7-8/26@ "О внесении изменений в Порядок изменения срока уплаты налога, сбора, страховых взносов, а также пени и штрафа налоговыми органами, утвержденный приказом ФНС России от 16.12.2016 N ММВ-7-8/683@" (зарегистрирован Министерством юстиции Российской Федерации 18.02.2022, регистрационный N 67361).

3. Установить, что настоящий приказ вступает в силу по истечении 10 дней после дня его официального опубликования, но не ранее 01.01.2023.

4. Контроль за исполнением настоящего приказа возложить на заместителя руководителя Федеральной налоговой службы, координирующего вопросы урегулирования задолженности по обязательным платежам.

Руководитель
Федеральной налоговой службы
Д.В. ЕГОРОВ

Приложение
к приказу ФНС России
от 30.11.2022 N ЕД-7-8/1134@

ПОРЯДОК ПРЕДОСТАВЛЕНИЯ НАЛОГОВЫМИ ОРГАНАМИ ОТСРОЧКИ, РАССРОЧКИ ПО УПЛАТЕ ЗАДОЛЖЕННОСТИ ПО НАЛОГАМ, СБОРАМ И СТРАХОВЫМ ВЗНОСАМ В БЮДЖЕТЫ БЮДЖЕТНОЙ СИСТЕМЫ РОССИЙСКОЙ ФЕДЕРАЦИИ И (ИЛИ) НАЛОГОВ, СБОРОВ, СТРАХОВЫХ ВЗНОСОВ, СРОК УПЛАТЫ КОТОРЫХ НЕ НАСТУПИЛ, ИНВЕСТИЦИОННОГО НАЛОГОВОГО КРЕДИТА

(в ред. Приказа ФНС РФ от 16.02.2024 N ЕД-7-8/137@)

1. Лицо, претендующее на предоставление отсрочки, рассрочки по уплате задолженности по налогам, сборам и страховым взносам в бюджеты бюджетной системы Российской Федерации и (или) налогов, сборов, страховых взносов, срок уплаты которых не наступил (далее - отсрочки (рассрочки)), а также инвестиционного налогового кредита (далее - заинтересованное лицо), направляет в уполномоченный орган, указанный в пункте 2 настоящего Порядка, в электронной форме по телекоммуникационным каналам связи или через личный кабинет налогоплательщика заявление о предоставлении отсрочки (рассрочки, инвестиционного налогового кредита) (форма приведена в приложении N 1 к настоящему Порядку).

2. Органами, уполномоченными принимать решения о предоставлении отсрочки (рассрочки), инвестиционного налогового кредита (рекомендуемые образцы приведены в приложениях NN 2 - 3 к настоящему Порядку), являются:

а) по заявлениям о предоставлении отсрочки (рассрочки), инвестиционного налогового кредита в сумме, не превышающей 50 миллионов рублей, - управление Федеральной налоговой службы по субъекту Российской Федерации по месту нахождения (месту жительства) заинтересованного лица, если иное не предусмотрено пунктом 2 настоящего Порядка; (в ред. Приказа ФНС РФ от 16.02.2024 N ЕД-7-8/137@)

б) по заявлениям о предоставлении отсрочки (рассрочки), инвестиционного налогового кредита в сумме, превышающей 50 миллионов рублей, но не более 1 миллиарда рублей, - Межрегиональная инспекция Федеральной налоговой службы по управлению долгом; (в ред. Приказа ФНС РФ от 16.02.2024 N ЕД-7-8/137@)

в) по заявлениям о предоставлении отсрочки (рассрочки), инвестиционного налогового кредита, в случае наличия в отношении заинтересованного лица решения (решений) о предоставлении отсрочки (рассрочки), инвестиционного налогового кредита, принятого (принятых) в течение календарного года до поступления указанного заявления, - Межрегиональная инспекция Федеральной налоговой службы по управлению долгом; (в ред. Приказа ФНС РФ от 16.02.2024 N ЕД-7-8/137@)

г) по заявлению о предоставлении отсрочки (рассрочки), инвестиционного налогового кредита в сумме, превышающей 1 миллиард рублей, - Межрегиональная инспекция Федеральной налоговой службы по управлению долгом по согласованию с Федеральной налоговой службой. (в ред. Приказа ФНС РФ от 16.02.2024 N ЕД-7-8/137@)

2.1. Решение о предоставлении отсрочки (рассрочки), инвестиционного налогового кредита в сумме, превышающей 10 миллионов рублей, но не более 50 миллионов рублей принимается управлением Федеральной налоговой службы по субъекту Российской Федерации по месту нахождения (месту жительства) заинтересованного лица по согласованию с Межрегиональной инспекцией Федеральной налоговой службы по управлению долгом. (в ред. Приказа ФНС РФ от 16.02.2024 N ЕД-7-8/137@)

Согласование решения о предоставлении отсрочки (рассрочки), инвестиционного налогового кредита производится в течение 9 дней со дня получения налоговыми органами, указанными в подпункте "г" пункта 2 и в абзаце первом пункта 2.1 настоящего Порядка, заявления о предоставлении отсрочки (рассрочки), инвестиционного налогового кредита. (в ред. Приказа ФНС РФ от 16.02.2024 N ЕД-7-8/137@)

Решение о предоставлении отсрочки (рассрочки), инвестиционного налогового кредита в части сумм налогов и сборов (за исключением государственной пошлины), подлежащих зачислению в бюджеты субъектов Российской Федерации, местные бюджеты, бюджет федеральной территории "Сириус", принимается налоговыми органами, указанными в пунктах 2 и 2.1 настоящего Порядка, по согласованию с финансовыми органами субъектов Российской Федерации, муниципальных образований, федеральной территории "Сириус". (в ред. Приказа ФНС РФ от 16.02.2024 N ЕД-7-8/137@)

3. По ходатайству заинтересованного лица уполномоченный орган вправе принять решение о временном приостановлении уплаты суммы задолженности по налогам, сборам и страховым взносам, указанной в заявлении заинтересованного лица о предоставлении отсрочки (рассрочки), до вступления в силу решения по заявлению (рекомендуемый образец приведен в приложении N 4 к настоящему Порядку).

4. В уполномоченный орган заинтересованным лицом представляются следующие документы:

а) заявление заинтересованного лица о предоставлении отсрочки (рассрочки) или инвестиционного налогового кредита;

б) документы, предусмотренные пунктом 4 статьи 64 Налогового кодекса Российской Федерации (далее - НК РФ).

5. В случае обращения заинтересованного лица с заявлением о предоставлении инвестиционного налогового кредита представляются документы, указанные в пункте 4 настоящего Порядка, а также в зависимости от оснований для получения инвестиционного налогового кредита представляются документы, указанные в пунктах 6 - 9 настоящего Порядка.

Документы, подтверждающие наличие одного из оснований для получения инвестиционного налогового кредита, и бизнес-план инвестиционного проекта не могут быть использованы повторно для заключения иных договоров об инвестиционном налоговом кредите, в том числе по другим основаниям.

6. В случае обращения заинтересованного лица с заявлением о предоставлении инвестиционного налогового кредита по основаниям, определенным подпунктом 1 пункта 1 статьи 67 НК РФ, представляются следующие документы:

а) документы, подтверждающие наличие основания для получения инвестиционного налогового кредита;

б) документы, подтверждающие факт приобретения и стоимость приобретенного организацией оборудования, используемого исключительно для целей, перечисленных в подпункте 1 пункта 1 статьи 67 НК РФ;

в) бизнес-план инвестиционного проекта.

7. В случае обращения заинтересованного лица с заявлением о предоставлении инвестиционного налогового кредита по основаниям, определенным подпунктами 2, 5 и 6 пункта 1 статьи 67 НК РФ, представляются следующие документы:

а) документы, подтверждающие наличие основания для получения инвестиционного налогового кредита;

б) бизнес-план инвестиционного проекта.

8. В случае обращения заинтересованного лица с заявлением о предоставлении инвестиционного налогового кредита по основаниям, определенным подпунктом 3 пункта 1 статьи 67 НК РФ, представляются следующие документы:

а) документы, подтверждающие наличие основания для получения инвестиционного налогового кредита;

б) справка о выполнении особо важного заказа по социально-экономическому развитию региона или о предоставлении особо важных услуг населению, выданная уполномоченным органом субъекта Российской Федерации.

9. В случае обращения заинтересованного лица с заявлением о предоставлении инвестиционного налогового кредита по основанию, определенному подпунктом 4 пункта 1 статьи 67 НК РФ, представляются следующие документы:

а) документы, подтверждающие наличие основания для получения инвестиционного налогового кредита;

б) справка о выполнении государственного оборонного заказа, выданная органом государственной власти, уполномоченным в области обеспечения выполнения государственного оборонного заказа.

10. Документы, указанные в пунктах 4, 6 - 9 настоящего Порядка, направляются заинтересованным лицом в органы, уполномоченные принимать решения о предоставлении отсрочки (рассрочки), инвестиционного налогового кредита, в течение 30 календарных дней с момента подписания их уполномоченными лицами.

Об изменениях, внесенных после отправки документов и затрагивающих их содержание, заинтересованное лицо должно не позднее следующего рабочего дня известить соответствующий уполномоченный орган и представить документы с изменениями.

11. Заинтересованное лицо, претендующее на предоставление отсрочки или рассрочки по основаниям, указанным в подпунктах 1 - 5 пункта 2 статьи 64 НК РФ, и (или) на предоставление инвестиционного налогового кредита по основаниям, указанным в пункте 1 статьи 67 НК РФ, представляет в качестве способов обеспечения обязательств банковскую гарантию в соответствии со статьей 74.1 НК РФ либо поручительство в соответствии со статьей 74 НК РФ, либо залог в соответствии со статьей 73 НК РФ.

Заинтересованное лицо, претендующее на предоставление рассрочки по основанию, указанному в подпункте 7 пункта 2 статьи 64 НК РФ, представляет банковскую гарантию в соответствии со статьей 74.1 НК РФ.

Банковская гарантия может быть представлена за налогоплательщика гарантом в порядке, установленном статьей 74.1 НК РФ. (в ред. Приказа ФНС РФ от 16.02.2024 N ЕД-7-8/137@)

12. Договор поручительства либо договор залога со стороны налогового органа заключается управлением Федеральной налоговой службы по субъекту Российской Федерации по месту нахождения (месту жительства) заинтересованного лица либо Межрегиональной инспекцией Федеральной налоговой службы по управлению долгом, уполномоченными принимать решение о предоставлении отсрочки (рассрочки), инвестиционного налогового кредита в соответствии с пунктом 2 настоящего Порядка (далее - налоговый орган).

Договор поручительства либо договор залога со стороны налогового органа подписывается руководителем (заместителем руководителя) налогового органа. Рекомендуемый образец заявления о поручительстве (залоге) приведен в приложении N 5 к настоящему Порядку.

Абзац третий. - Утратил силу. (в ред. Приказа ФНС РФ от 16.02.2024 N ЕД-7-8/137@)

13. При рассмотрении возможности заключения договора поручительства налоговый орган должен проанализировать финансовое состояние поручителя, удостовериться в отсутствии задолженности поручителя перед бюджетами бюджетной системы Российской Федерации по налогам, сборам, страховым взносам, пеням, штрафам, процентам, а также в его платежеспособности.

При рассмотрении возможности заключения договора залога налоговый орган должен проанализировать предмет договора залога, соизмеримость стоимости предмета залога и суммы налогов, сборов, страховых взносов, пеней, штрафов, процентов, в отношении которых рассматривается вопрос о предоставлении отсрочки (рассрочки), инвестиционного налогового кредита, а также возможность сохранности и реализации предмета залога.

При рассмотрении банковской гарантии, выданной гарантом, налоговым органом выявляются обстоятельства, свидетельствующие о соответствии банка, выдавшего банковскую гарантию, перечню банков, отвечающих установленным требованиям для принятия банковских гарантий в целях налогообложения в соответствии с пунктами 3 и 4.2 статьи 74.1 НК РФ, а также о соответствии банковской гарантии, выданной гарантом, иным требованиям, предусмотренным НК РФ. (в ред. Приказа ФНС РФ от 16.02.2024 N ЕД-7-8/137@)

14. О результатах рассмотрения заявления поручителя либо залогодателя о возможности заключения договора поручительства либо договора залога, а также о результатах рассмотрения банковской гарантии налоговый орган сообщает заинтересованному лицу в течение пяти рабочих дней после получения таких заявлений или банковской гарантии.

15. Договор поручительства, договор залога, банковская гарантия подлежат регистрации в налоговом органе.

16. Срок принятия решения о предоставлении отсрочки (рассрочки), определенный пунктом 9 статьи 64 НК РФ, может быть приостановлен по решению уполномоченного органа не более чем на 20 календарных дней (рекомендуемый образец приведен в приложении N 6 к настоящему Порядку).

Если в соответствии с пунктом 9 статьи 64 НК РФ заявление заинтересованного лица не подлежит рассмотрению, уполномоченным органом в течение 3 рабочих дней со дня получения такого заявления выносится решение об оставлении без рассмотрения заявления о предоставлении отсрочки (рассрочки) (рекомендуемый образец приведен в приложении N 7 к настоящему Порядку).

17. В случае непредставления в течение 30 календарных дней, следующих за днем принятия решения о предоставлении отсрочки (рассрочки), заключенных договора залога, договора поручительства, предоставленной банковской гарантии либо в случае отказа в согласовании (полностью или частично) решения о предоставлении отсрочки (рассрочки) финансовыми органами субъектов Российской Федерации, муниципальных образований, федеральной территории "Сириус" уполномоченный орган направляет заинтересованному лицу уведомление о невступлении в силу решения о предоставлении отсрочки (рассрочки) (рекомендуемый образец приведен в приложении N 8 к настоящему Порядку).

18. При нарушении заинтересованным лицом условий предоставления отсрочки (рассрочки) действие отсрочки (рассрочки) в соответствии с пунктом 3 статьи 68 НК РФ может быть досрочно прекращено по решению уполномоченного органа, принявшего решение о предоставлении отсрочки (рассрочки) (рекомендуемый образец приведен в приложении N 9 к настоящему Порядку).

19. Заинтересованное лицо вправе подать заявление о досрочном исполнении решения о предоставлении отсрочки (рассрочки) (форма приведена в приложении N 10 к настоящему Порядку).

20. Формат представления в налоговые органы заявления о предоставлении отсрочки (рассрочки, инвестиционного налогового кредита) в электронной форме приведен в приложении N 11 к настоящему Порядку, рекомендуемый образец формата представления в налоговый орган заявления о поручительстве (залоге) в электронной форме приведен в приложении N 12 к настоящему Порядку, формат представления в налоговый орган заявления о досрочном исполнении решения о предоставлении отсрочки (рассрочки) по уплате задолженности по налогам, сборам и страховым взносам и (или) налогов, сборов, страховых взносов, срок уплаты которых не наступил, в электронной форме приведен в приложении N 13 к настоящему Порядку.

Приложение N 1
к Порядку предоставления
налоговыми органами отсрочки,
рассрочки по уплате задолженности
по налогам, сборам и страховым
взносам в бюджеты бюджетной
системы Российской Федерации
и (или) налогов, сборов, страховых
взносов, срок уплаты которых
не наступил, инвестиционного
налогового кредита, утвержденному
приказом ФНС России
от 30.11.2022 N ЕД-7-8/1134@

ИНН  
   
КПП Стр.001 

Форма по КНД 1150086

ЗАЯВЛЕНИЕ О ПРЕДОСТАВЛЕНИИ ОТСРОЧКИ (РАССРОЧКИ, ИНВЕСТИЦИОННОГО НАЛОГОВОГО КРЕДИТА)

Представляется в налоговый орган (код) <1>                      
                             
(полное наименование организации/фамилия, имя, отчество <2> физического лица)
      1 - отсрочку                 
Прошу предоставить  2 - рассрочку                 
      3 - инвестиционный налоговый кредит                 
                             
                             
                             
                             
Достоверность и полноту сведений, указанных в настоящем заявлении, подтверждаю:
                              
  1 - руководитель организации (физическое лицо)               
  2 - представитель руководителя организации (физического лица)               
                              
Фамилия 
                              
Имя 
                              
Отчество <2> 
                              
Наименование и реквизиты документа, подтверждающего полномочия представителя

<1> Указывается код налогового органа по месту нахождения организации (месту нахождения отделения иностранной организации) либо по месту жительства физического лица.

<2> Отчество указывается при наличии.

ИНН  
   
КПП Стр.  

По предстоящим платежам по основанию и на условиях, предусмотренных подпунктом пункта статьи Налогового кодекса Российской Федерации, прошу предоставить
                              
отсрочку (рассрочку, инвестиционный налоговый кредит) на срок месяцев                 
                              
с уплатой суммы рассроченных платежей равными долями <1>  1 - ежемесячно не позднее 28 числа      
            2 - ежеквартально не позднее 28 числа последнего месяца квартала      
                              
КБК             
                             
ОКТМО  КПП        
                             
в сумме <2> . рублей по сроку уплаты . .    
                              
КБК             
                             
ОКТМО  КПП        
                             
в сумме <2> . рублей по сроку уплаты . .    
                              
КБК             
                             
ОКТМО  КПП        
                             
в сумме <2> . рублей по сроку уплаты . .    
                              
КБК             
                             
ОКТМО  КПП        
                             
в сумме <2> . рублей по сроку уплаты . .    
                              
КБК             
                             
ОКТМО  КПП        
                             
в сумме <2> . рублей по сроку уплаты . .    
                              
КБК             
                             
ОКТМО  КПП        
                             
в сумме <2> . рублей по сроку уплаты . .    
                              
КБК             
                             
ОКТМО  КПП        
                             
в сумме <2> . рублей по сроку уплаты . .    
                              
КБК             
                             
ОКТМО  КПП        
                             
в сумме <2> . рублей по сроку уплаты . .    

<1> Заполняется при выборе рассрочки.

<2> Для инвестиционного налогового кредита указывается сумма кредита.

ИНН  
   
КПП Стр.  

По основанию и на условиях, предусмотренных подпунктом пункта статьи 64 Налогового кодекса          
                             
Российской Федерации, прошу предоставить отсрочку (рассрочку) на срок месяцев по уплате задолженности           
                              
в сумме . рублей                
                              
с уплатой суммы рассроченных платежей равными долями <1>  1 - ежемесячно не позднее 28 числа
            2 - ежеквартально не позднее 28 числа последнего месяца квартала
На период рассмотрения заявления о предоставлении отсрочки или рассрочки ходатайствую о приостановлении уплаты указанной в настоящем заявлении суммы  0 - нет
                           1 - да
                              
В период действия отсрочки (рассрочки, инвестиционного налогового кредита) обязуюсь неукоснительно выполнять все условия <2>  0 - нет
                           1 - да
                              
В качестве способа обеспечения исполнения обязанности по уплате налогов (задолженности) предлагается:
                              
Залог движимого имущества 0 - нет                    
       1 - да                    
                              
Наименование движимого имущества                    
                              
Оценочная стоимость движимого имущества . рублей          
                              
Залог недвижимого имущества 0 - нет                    
       1 - да                    
                              
Наименование недвижимого имущества                       
                              
Кадастровый номер объекта недвижимости                      
                              
Стоимость недвижимого имущества .     1 - кадастровая  
                    2 - оценочная  
                              
Поручительство  0 - нет                     
      1 - да                     
                              
(полное наименование организации/фамилия, имя, отчество <3> физического лица поручителя)
                              
ИНН поручителя                   
                              
Банковская гарантия  0 - нет                      
      1 - да                      

<1> Заполняется при выборе рассрочки.

<2> Условия, в соответствии с которыми предоставлена отсрочка (рассрочка, инвестиционный налоговый кредит):

- своевременно и в полном размере уплачивать налоги, сборы, страховые взносы, пени, штрафы в бюджеты бюджетной системы Российской Федерации;

- при наступлении сроков уплаты сумм отсроченной (рассроченной) задолженности (задолженности по инвестиционному налоговому кредиту) своевременно и в полном размере уплачивать причитающиеся суммы задолженности;

- уплатить проценты, начисленные на сумму задолженности в соответствии с главой 9 Налогового кодекса Российской Федерации; выполнять иные обязанности, предусмотренные законодательством Российской Федерации о налогах и сборах в части отсрочки (рассрочки, инвестиционного налогового кредита);

- выполнять иные обязанности, предусмотренные законодательством Российской Федерации о налогах и сборах в части отсрочки (рассрочки, инвестиционного налогового кредита).

<3> Отчество указывается при наличии.

Приложение N 2
к Порядку предоставления
налоговыми органами отсрочки,
рассрочки по уплате задолженности
по налогам, сборам и страховым
взносам в бюджеты бюджетной
системы Российской Федерации
и (или) налогов, сборов, страховых
взносов, срок уплаты которых
не наступил, инвестиционного
налогового кредита, утвержденному
приказом ФНС России
от 30.11.2022 N ЕД-7-8/1134@

(рекомендуемый образец)

КНД 1120453

РЕШЕНИЕ О ПРЕДОСТАВЛЕНИИ ОТСРОЧКИ (РАССРОЧКИ) <1> ПО УПЛАТЕ ЗАДОЛЖЕННОСТИ ПО НАЛОГАМ, СБОРАМ И СТРАХОВЫМ ВЗНОСАМ И (ИЛИ) НАЛОГОВ, СБОРОВ, СТРАХОВЫХ ВЗНОСОВ, СРОК УПЛАТЫ КОТОРЫХ НЕ НАСТУПИЛ

Рассмотрев заявление                          
    (ИНН/КПП, наименование организации или Ф.И.О. <2> физического лица)
о предоставлении отсрочки (рассрочки) <1> на срок _______ месяцев по уплате задолженности в сумме _______ рублей и (или)           
                   (наименование налога, сбора, страховых взносов)
по сроку уплаты ___________ в сумме __________ рублей, в соответствии с подпунктом ____ пункта 2 статьи 64 Налогового кодекса Российской Федерации, управлением Федеральной налоговой службы по субъекту Российской Федерации (Межрегиональной инспекцией Федеральной налоговой службы по управлению долгом) принято решение:
1. Предоставить                  отсрочку (рассрочку) <1> по уплате
   (указать наименование организации или Ф.И.О. <2> физического лица)         
1) задолженности в сумме                      рублей; 
2)            КБК      ОКТМО      
 (наименование налога, сбора, страховых взносов)                 
по сроку уплаты _________ в сумме ____________ рублей;                    
всего на сумму _______________ рублей.                     
2. Установить, что отсрочка (рассрочка) <1> предоставляется с      по      при соблюдении следующих условий:
          (указать срок в соответствии с пунктом 1 статьи 64 Налогового кодекса Российской Федерации)       

а) уплаты процентов за пользование отсрочкой (рассрочкой) <1>;

б) обеспечения исполнения обязательств в форме поручительства (договор прилагается), залога (договор прилагается) либо банковской гарантии (прилагается);

в) своевременной и полной уплаты в течение периода действия отсрочки (рассрочки) <1> налогов, сборов, страховых взносов, пеней, штрафов.

3. Установить, что сумма отсроченных (рассроченных) <1> налога, сбора, страховых взносов и (или) задолженности подлежит уплате начиная с    по    
                     (указать дату начала погашения отсрочки (рассрочки)) (указать дату последнего платежа)
в размере _______________ рублей по каждому сроку уплаты                   
или же единовременно                    с начислением процентов
    (указать дату уплаты, отсроченной (рассроченной) суммы)      
в размере                           
   (указать процентную ставку, предусмотренную пунктом 3 статьи 64 Налогового кодекса Российской Федерации)
в доход бюджета по КБК _________________________________________________.                

В случае прекращения оснований, по которым предоставлена отсрочка (рассрочка) <1>, несоблюдения заинтересованным лицом условий и сроков погашения отсрочки (рассрочки) <1>, а также невыполнения им взятых на себя обязательств настоящее решение подлежит отмене.

Руководитель управления Федеральной налоговой службы по субъекту Российской Федерации
(Начальник Межрегиональной инспекции Федеральной налоговой службы по управлению долгом)
   
  (подпись) (Ф.И.О. <2>)
СОГЛАСОВАНО    
    
(финансовый орган субъекта Российской Федерации, муниципального образования, федеральной территории "Сириус")    

<1> Необходимое указать.

<2> Отчество указывается при наличии.

Приложение N 3
к Порядку предоставления
налоговыми органами отсрочки,
рассрочки по уплате задолженности
по налогам, сборам и страховым
взносам в бюджеты бюджетной
системы Российской Федерации
и (или) налогов, сборов, страховых
взносов, срок уплаты которых
не наступил, инвестиционного
налогового кредита, утвержденному
приказом ФНС России
от 30.11.2022 N ЕД-7-8/1134@

(рекомендуемый образец)

КНД 1120454

РЕШЕНИЕ О ПРЕДОСТАВЛЕНИИ ИНВЕСТИЦИОННОГО НАЛОГОВОГО КРЕДИТА

Рассмотрев заявление                          
    (ИНН/КПП, полное наименование организации)
о предоставлении инвестиционного налогового кредита на период с         по         
           (указать дату начала и окончания действия инвестиционного налогового кредита)
в соответствии с                          ,
   (указать подпункт, пункт статьи 67 Налогового кодекса Российской Федерации) 
управлением Федеральной налоговой службы по субъекту Российской Федерации (Межрегиональной инспекцией Федеральной налоговой службы по управлению долгом) принято решение заключить с
                             
(наименование организации)
договор об инвестиционном налоговом кредите по                     ,
        (указать наименование налога (налогов)) 
всего на сумму __________________ рублей.                    

Руководитель управления Федеральной налоговой службы по субъекту Российской Федерации (Начальник Межрегиональной инспекции Федеральной налоговой службы по управлению долгом)   
  (подпись) (Ф.И.О. <1>)
СОГЛАСОВАНО    
    
(финансовый орган субъекта Российской Федерации, муниципального образования, федеральной территории "Сириус")    

<1> Отчество указывается при наличии.

Приложение N 4
к Порядку предоставления
налоговыми органами отсрочки,
рассрочки по уплате задолженности
по налогам, сборам и страховым
взносам в бюджеты бюджетной
системы Российской Федерации
и (или) налогов, сборов, страховых
взносов, срок уплаты которых
не наступил, инвестиционного
налогового кредита, утвержденному
приказом ФНС России
от 30.11.2022 N ЕД-7-8/1134@

(рекомендуемый образец)

КНД 1120455

РЕШЕНИЕ О ВРЕМЕННОМ ПРИОСТАНОВЛЕНИИ УПЛАТЫ СУММЫ ЗАДОЛЖЕННОСТИ ПО НАЛОГАМ, СБОРАМ И СТРАХОВЫМ ВЗНОСАМ

Управление Федеральной налоговой службы по субъекту Российской Федерации (Межрегиональная инспекция Федеральной налоговой службы по управлению долгом) России по управлению долгом), рассмотрев заявление

(полное наименование организации, ИНН/КПП,
или Ф.И.О. <1> физического лица, ИНН)
о приостановлении на период рассмотрения заявления о предоставлении отсрочки (рассрочки) <2> уплаты задолженности по      в сумме ____________ рублей,
                   (наименование налога, сбора, страховых взносов)     

на основании пункта 9 статьи 64 Налогового кодекса Российской Федерации разрешает приостановить уплату указанной суммы.

Руководитель управления Федеральной налоговой службы по субъекту Российской Федерации
(Начальник Межрегиональной инспекции Федеральной налоговой службы по управлению долгом)
   
  (подпись) (Ф.И.О. <1>)

<1> Отчество указывается при наличии.

<2> Нужное указать.

Приложение N 5
к Порядку предоставления
налоговыми органами отсрочки,
рассрочки по уплате задолженности
по налогам, сборам и страховым
взносам в бюджеты бюджетной
системы Российской Федерации
и (или) налогов, сборов, страховых
взносов, срок уплаты которых
не наступил, инвестиционного
налогового кредита, утвержденному
приказом ФНС России
от 30.11.2022 N ЕД-7-8/1134@

(рекомендуемый образец)

              ИНН <1>               
                                
  29601011   КПП         Стр.001

КНД 1150089

ЗАЯВЛЕНИЕ О ПОРУЧИТЕЛЬСТВЕ (ЗАЛОГЕ) <2>

Представляется в налоговый орган (код) <3>                              
                                        
Прошу рассмотреть вопрос о заключении договора  1 - поручительства между налоговым органом (код)    и        
             2 - залога                      
                                       
                                        
                                       
                                        
                                       
                                        
                                       
(полное наименование организации - поручителя (залогодателя) / фамилия, имя, отчество <4> физического лица)
                                        
на сумму            .  рублей                   
                                        
в связи с предстоящим рассмотрением вопроса о предоставлении <5>  1 - отсрочки                   
                 2 - рассрочки                   
                 3 - инвестиционного налогового кредита             
                                       
                                        
                                       
                                        
                                       
                                        
                                       
(полное наименование организации - заинтересованного лица/фамилия, имя, отчество <4> физического лица)
                                        
ИНН             КПП                      
                                        
Заявление составлено на   страницах с приложением подтверждающих документов или их копий <6> на   листах         

Достоверность и полноту сведений, указанных в настоящем заявлении, подтверждаю:Заполняется работником налогового органа
                     Сведения о представлении заявления
 1 - руководитель организации (физическое лицо)                      
  2 - представитель руководителя организации (физического лица)  Настоящее заявление представлено (код)          
                                         
                      на   страницах с приложением подтверждающих     
                                         
                      документов или их копий <6> на   листах      
                                         
(фамилия, имя, отчество <4> руководителя организации либо представителя)  Дата представления заявления  .  .      
                                          
Подпись         .  .                          
                                          
Наименование и реквизиты документа, подтверждающего полномочия представителя                      
                                         
                                          
                     Фамилия И.О. <4> Подпись 
                                          
                                         

                                
                                
  29601028               Стр.   

Продолжение страницы 001

Сведения о физическом лице, не являющемся индивидуальным предпринимателем <7>

 Фамилия                      И.   О. <4>     
                                        
Код вида документа <8>                                 
                                        
Серия и номер                                 
                                        
Кем выдан                                 
                                        
                                        
                                        
Дата выдачи  .  .                           
                                        

<1> Для физических лиц, не являющихся индивидуальными предпринимателями, не является обязательным к заполнению.
<2> Заполняется поручителем либо залогодателем.
<3> Указывается код налогового органа по месту нахождения организации (месту нахождения отделения иностранной организации) либо по месту жительства физического лица.
<4> Отчество указывается при наличии.
<5> Все условия и обязанности заинтересованного лица, предусматриваемые в решениях уполномоченного органа о предоставлении отсрочки (рассрочки, инвестиционного налогового кредита) по уплате налогов, сборов, страховых взносов, пеней, штрафов, процентов заявителю известны и не оспариваются.
<6> К заявлению прилагаются документы, подтверждающие финансовое состояние поручителя (залогодателя), основные характеристики и стоимость предмета залога.
<7> Не заполняются, если указан ИНН.
<8> Указывается код вида документа:
21 - паспорт гражданина Российской Федерации; 03 - свидетельство о рождении; 07 - военный билет; 08 - временное удостоверение, выданное взамен военного билета; 10 - паспорт иностранного гражданина; 11 - свидетельство о рассмотрении ходатайства о признании лица беженцем на территории Российской Федерации по существу; 12 - вид на жительство в Российской Федерации; 13 - удостоверение беженца; 14 - временное удостоверение личности гражданина Российской Федерации; 15 - разрешение на временное проживание в Российской Федерации; 18 - свидетельство о предоставлении временного убежища на территории Российской Федерации; 23 - свидетельство о рождении, выданное уполномоченным органом иностранного государства; 24 - удостоверение личности военнослужащего Российской Федерации; 27 - военный билет офицера запаса; 91 - иные документы.
                                        
                                       

Приложение N 6
к Порядку предоставления
налоговыми органами отсрочки,
рассрочки по уплате задолженности
по налогам, сборам и страховым
взносам в бюджеты бюджетной
системы Российской Федерации
и (или) налогов, сборов, страховых
взносов, срок уплаты которых
не наступил, инвестиционного
налогового кредита, утвержденному
приказом ФНС России
от 30.11.2022 N ЕД-7-8/1134@

(рекомендуемый образец)

КНД 1120509

РЕШЕНИЕ О ПРИОСТАНОВЛЕНИИ СРОКА ПРИНЯТИЯ РЕШЕНИЯ О ПРЕДОСТАВЛЕНИИ ОТСРОЧКИ (РАССРОЧКИ) <1> ПО УПЛАТЕ ЗАДОЛЖЕННОСТИ ПО НАЛОГАМ, СБОРАМ И СТРАХОВЫМ ВЗНОСАМ И (ИЛИ) НАЛОГОВ, СБОРОВ, СТРАХОВЫХ ВЗНОСОВ, СРОК УПЛАТЫ КОТОРЫХ НЕ НАСТУПИЛ

В связи с необходимостью запроса дополнительной информации в ходе рассмотрения заявления          
                   
(полное наименование организации, ИНН/КПП,
                   
или Ф.И.О. <2> физического лица, ИНН)
    о предоставлении отсрочки (рассрочки) <1>, управление Федеральной налоговой службы по субъекту Российской Федерации (Межрегиональная
(дата и номер заявления)               

инспекция Федеральной налоговой службы по управлению долгом) приостанавливает срок принятия решения по заявлению о предоставлении отсрочки (рассрочки) <1> на __________ календарных дней в соответствии с пунктом 9 статьи 64 Налогового кодекса Российской Федерации.

Руководитель управления Федеральной налоговой службы по субъекту Российской Федерации (Начальник Межрегиональной инспекции Федеральной налоговой службы по управлению долгом)   
  (подпись) (Ф.И.О. <2>)

<1> Указать нужное.

<2> Отчество указывается при наличии.

Приложение N 7
к Порядку предоставления
налоговыми органами отсрочки,
рассрочки по уплате задолженности
по налогам, сборам и страховым
взносам в бюджеты бюджетной
системы Российской Федерации
и (или) налогов, сборов, страховых
взносов, срок уплаты которых
не наступил, инвестиционного
налогового кредита, утвержденному
приказом ФНС России
от 30.11.2022 N ЕД-7-8/1134@

(рекомендуемый образец)

КНД 1120506

РЕШЕНИЕ ОБ ОСТАВЛЕНИИ БЕЗ РАССМОТРЕНИЯ ЗАЯВЛЕНИЯ О ПРЕДОСТАВЛЕНИИ ОТСРОЧКИ (РАССРОЧКИ) <1>

Управление Федеральной налоговой службы по субъекту Российской Федерации (Межрегиональная инспекция Федеральной налоговой службы по управлению долгом), руководствуясь пунктом 9 статьи 64
статьи 64 Налогового кодекса Российской Федерации, оставляет без рассмотрения заявление    о предоставлении отсрочки (рассрочки) <1>
          (дата и номер заявления)      
по уплате           в сумме   рублей,
  (задолженности и (или) наименование налога, сбора, страховых взносов, пеней, штрафов)       
поступившее от                 .
  (полное наименование организации, ИНН/КПП или Ф.И.О. <2> физического лица, ИНН) 

Руководитель управления Федеральной налоговой службы по субъекту Российской Федерации (Начальник Межрегиональной инспекции Федеральной налоговой службы по управлению долгом)   
  (подпись) (Ф.И.О. <2>)

<1> Необходимое указать.

<2> Отчество указывается при наличии.

Приложение N 8
к Порядку предоставления
налоговыми органами отсрочки,
рассрочки по уплате задолженности
по налогам, сборам и страховым
взносам в бюджеты бюджетной
системы Российской Федерации
и (или) налогов, сборов, страховых
взносов, срок уплаты которых
не наступил, инвестиционного
налогового кредита, утвержденному
приказом ФНС России
от 30.11.2022 N ЕД-7-8/1134@

(рекомендуемый образец)

КНД 1120510

УВЕДОМЛЕНИЕ О НЕВСТУПЛЕНИИ В СИЛУ РЕШЕНИЯ О ПРЕДОСТАВЛЕНИИ ОТСРОЧКИ (РАССРОЧКИ) <1> ПО УПЛАТЕ ЗАДОЛЖЕННОСТИ ПО НАЛОГАМ, СБОРАМ И СТРАХОВЫМ ВЗНОСАМ И (ИЛИ) НАЛОГОВ, СБОРОВ, СТРАХОВЫХ ВЗНОСОВ, СРОК УПЛАТЫ КОТОРЫХ НЕ НАСТУПИЛ

На основании пункта 10 статьи 64 Налогового кодекса Российской Федерации (далее - НК РФ) в связи с <1>:

- непредставлением в срок заключенного договора залога имущества в соответствии со статьей 73 НК РФ;

- непредставлением в срок договора поручительства в соответствии со статьей 74 НК РФ;

- непредставлением в срок банковской гарантии в соответствии со статьей 74.1 НК РФ;

- отказом в согласовании (полностью или частично) финансовыми органами субъектов Российской Федерации, муниципальных образований, федеральной территории "Сириус" решения в соответствии с пунктом 2 статьи 63 НК РФ,

управление Федеральной налоговой службы по субъекту Российской Федерации (Межрегиональная инспекция Федеральной налоговой службы по управлению долгом) сообщает, что решение
от ____________ N ______ о предоставлении отсрочки (рассрочки) <1> в отношении                 
             (полное наименование организации, ИНН/КПП
                             
или Ф.И.О. <2> физического лица, ИНН)

не вступает в силу и не подлежит исполнению в части <3>:

КБК ОКТМО КПП в сумме рублей,
КБК ОКТМО КПП в сумме рублей,
КБК ОКТМО КПП в сумме рублей.

Руководитель управления Федеральной налоговой службы по субъекту Российской Федерации (Начальник Межрегиональной инспекции Федеральной налоговой службы по управлению долгом)   
  (подпись) (Ф.И.О. <2>)

<1> Указать нужное.

<2> Отчество указывается при наличии.

<3> Заполняется при отказе в согласовании (полностью или частично) финансовыми органами субъектов Российской Федерации, муниципальных образований, федеральной территории "Сириус" решения в соответствии с пунктом 2 статьи 63 НК РФ.

Приложение N 9
к Порядку предоставления
налоговыми органами отсрочки,
рассрочки по уплате задолженности
по налогам, сборам и страховым
взносам в бюджеты бюджетной
системы Российской Федерации
и (или) налогов, сборов, страховых
взносов, срок уплаты которых
не наступил, инвестиционного
налогового кредита, утвержденному
приказом ФНС России
от 30.11.2022 N ЕД-7-8/1134@

(рекомендуемый образец)

КНД 1120458

РЕШЕНИЕ О ДОСРОЧНОМ ПРЕКРАЩЕНИИ ОТСРОЧКИ (РАССРОЧКИ) <1> ПО УПЛАТЕ ЗАДОЛЖЕННОСТИ ПО НАЛОГАМ, СБОРАМ И СТРАХОВЫМ ВЗНОСАМ И (ИЛИ) НАЛОГОВ, СБОРОВ, СТРАХОВЫХ ВЗНОСОВ, СРОК УПЛАТЫ КОТОРЫХ НЕ НАСТУПИЛ

Управление Федеральной налоговой службы по субъекту Российской Федерации (Межрегиональная инспекция Федеральной налоговой службы по управлению долгом) сообщает о досрочном прекращении отсрочки (рассрочки) <1> по уплате задолженности по налогам, сборам и страховым взносам и (или) налогов, сборов, страховых взносов, срок уплаты которых не наступил, по решению

                             
(дата и номер решения)
на основании пункта 3 статьи 68 Налогового кодекса Российской Федерации в связи с нарушением               
               (ИНН/КПП, наименование организации или Ф.И.О. <2> физического лица)

условий предоставления отсрочки (рассрочки) <1>, а именно:

(нарушение налогоплательщиком условий предоставления отсрочки (рассрочки))

Руководитель управления Федеральной налоговой службы по субъекту Российской Федерации (Начальник Межрегиональной инспекции Федеральной налоговой службы по управлению долгом)   
  (подпись) (Ф.И.О. <2>)

<1> Необходимое указать.

<2> Отчество указывается при наличии.

Приложение N 10
к Порядку предоставления
налоговыми органами отсрочки,
рассрочки по уплате задолженности
по налогам, сборам и страховым
взносам в бюджеты бюджетной
системы Российской Федерации
и (или) налогов, сборов, страховых
взносов, срок уплаты которых
не наступил, инвестиционного
налогового кредита, утвержденному
приказом ФНС России
от 30.11.2022 N ЕД-7-8/1134@

ИНН  
   
КПП Стр.001 

Форма по КНД 1110364

ЗАЯВЛЕНИЕ О ДОСРОЧНОМ ИСПОЛНЕНИИ РЕШЕНИЯ О ПРЕДОСТАВЛЕНИИ ОТСРОЧКИ (РАССРОЧКИ) ПО УПЛАТЕ ЗАДОЛЖЕННОСТИ ПО НАЛОГАМ, СБОРАМ И СТРАХОВЫМ ВЗНОСАМ И (ИЛИ) НАЛОГОВ, СБОРОВ, СТРАХОВЫХ ВЗНОСОВ, СРОК УПЛАТЫ КОТОРЫХ НЕ НАСТУПИЛ

Представляется в налоговый орган (код) <1>                      
                             
(полное наименование организации/фамилия, имя, отчество <2> физического лица)
                              
Прошу сумму единого налогового платежа в размере: . рублей,         
                              
числящуюся на едином налоговом счете, учесть в счет досрочного исполнения обязанности по решению о предоставлении
                              
  1 - отсрочки                       
  2 - рассрочки                       
                              
Дата решения . .                     
                              
Номер решения               
                              
Код налогового органа, принявшего решение                    
                              
                              
Достоверность и полноту сведений, указанных в настоящем заявлении, подтверждаю:
                              
  1 - руководитель организации (физическое лицо)                 
  2 - представитель руководителя организации (физического лица)                 
                              
Фамилия 
                              
Имя 
                              
Отчество <2> 
                              
Наименование и реквизиты документа, подтверждающего полномочия представителя

<1> Указывается код налогового органа по месту нахождения организации (месту нахождения отделения иностранной организации) либо по месту жительства физического лица.

<2> Отчество указывается при наличии.

Приложение N 11
к Порядку предоставления
налоговыми органами отсрочки,
рассрочки по уплате задолженности
по налогам, сборам и страховым
взносам в бюджеты бюджетной
системы Российской Федерации
и (или) налогов, сборов, страховых
взносов, срок уплаты которых
не наступил, инвестиционного
налогового кредита, утвержденному
приказом ФНС России
от 30.11.2022 N ЕД-7-8/1134@

ФОРМАТ ПРЕДСТАВЛЕНИЯ В НАЛОГОВЫЕ ОРГАНЫ ЗАЯВЛЕНИЯ О ПРЕДОСТАВЛЕНИИ ОТСРОЧКИ (РАССРОЧКИ, ИНВЕСТИЦИОННОГО НАЛОГОВОГО КРЕДИТА) В ЭЛЕКТРОННОЙ ФОРМЕ

(в ред. Приказа ФНС РФ от 16.02.2024 N ЕД-7-8/137@)

I. ОБЩИЕ СВЕДЕНИЯ

1. Настоящий формат описывает требования к XML-файлам (далее - файл обмена) передачи в налоговые органы заявления о предоставлении отсрочки (рассрочки, инвестиционного налогового кредита) в электронной форме.

2. Номер версии настоящего формата 5.02, часть CCXCV. (в ред. Приказа ФНС РФ от 16.02.2024 N ЕД-7-8/137@)

II. ОПИСАНИЕ ФАЙЛА ОБМЕНА

3. Имя файла обмена должно иметь следующий вид:

R_T_A_K_O_GGGGMMDD_N, где:

R_T - префикс, принимающий значение UT_PREDOTSR;

A_K - идентификатор получателя информации, где: A - идентификатор получателя, которому направляется файл обмена, K - идентификатор конечного получателя, для которого предназначена информация из данного файла обмена. Передача файла от отправителя к конечному получателю (K) может осуществляться в несколько этапов через другие налоговые органы, осуществляющие передачу файла на промежуточных этапах, которые обозначаются идентификатором A. В случае передачи файла от отправителя к конечному получателю при отсутствии налоговых органов, осуществляющих передачу на промежуточных этапах, значения идентификаторов A и K совпадают. Каждый из идентификаторов (A и K) имеет вид для налоговых органов - четырехразрядный код налогового органа;

O - идентификатор отправителя информации, имеет вид:

для организаций - девятнадцатиразрядный код (идентификационный номер налогоплательщика (далее - ИНН) и код причины постановки на учет (далее - КПП) организации (обособленного подразделения);

для физических лиц - двенадцатиразрядный код (ИНН физического лица, при наличии. При отсутствии ИНН - последовательность из двенадцати нулей);

GGGG - год формирования передаваемого файла, MM - месяц, DD - день;

N - идентификационный номер файла. (Длина - от 1 до 36 знаков. Идентификационный номер файла должен обеспечивать уникальность файла).

Расширение имени файла - xml. Расширение имени файла может указываться как строчными, так и прописными буквами.

Параметры первой строки файла обмена

Первая строка XML-файла должна иметь следующий вид:

<?xml version ="1.0" encoding ="windows-1251"?>

Имя файла, содержащего XML-схему файла обмена, должно иметь следующий вид:

UT_PREDOTSR_1_295_00_05_02_xx, где хх - номер версии схемы. (в ред. Приказа ФНС РФ от 16.02.2024 N ЕД-7-8/137@)

Расширение имени файла - xsd.

XML-схема файла обмена приводится отдельным файлом и размещается на официальном сайте Федеральной налоговой службы в информационно-телекоммуникационной сети "Интернет".

4. Логическая модель файла обмена представлена в виде диаграммы структуры файла обмена на рисунке 1 настоящего формата. Элементами логической модели файла обмена являются элементы и атрибуты XML-файла. Перечень структурных элементов логической модели файла обмена и сведения о них приведены в таблицах 4.1 - 4.17 настоящего формата.

Для каждого структурного элемента логической модели файла обмена приводятся следующие сведения:

наименование элемента. Приводится полное наименование элемента. В строке таблицы могут быть описаны несколько элементов, наименования которых разделены символом "|". Такая форма записи применяется при наличии в файле обмена только одного элемента из описанных в этой строке;

сокращенное наименование (код) элемента. Приводится сокращенное наименование элемента. Синтаксис сокращенного наименования должен удовлетворять спецификации XML;

признак типа элемента. Может принимать следующие значения: "С" - сложный элемент логической модели (содержит вложенные элементы), "П" - простой элемент логической модели, реализованный в виде элемента XML-файла, "А" - простой элемент логической модели, реализованный в виде атрибута элемента XML-файла. Простой элемент логической модели не содержит вложенные элементы;

формат элемента. Формат элемента представляется следующими условными обозначениями: T - символьная строка; N - числовое значение (целое или дробное).

Формат символьной строки указывается в виде T(n-k) или T(=k), где: n - минимальное количество знаков, k - максимальное количество знаков, символ "-" - разделитель, символ "=" означает фиксированное количество знаков в строке. В случае если минимальное количество знаков равно 0, формат имеет вид T(0-k). В случае если максимальное количество знаков не ограничено, формат имеет вид T(n-).

Формат числового значения указывается в виде N(m.k), где: m - максимальное количество знаков в числе, включая знак (для отрицательного числа), целую и дробную часть числа без разделяющей десятичной точки, k - максимальное число знаков дробной части числа. Если число знаков дробной части числа равно 0 (то есть число целое), то формат числового значения имеет вид N(m).

Для простых элементов, являющихся базовыми в XML, таких как элемент с типом "date", поле "Формат элемента" не заполняется. Для таких элементов в поле "Дополнительная информация" указывается тип базового элемента;

признак обязательности элемента определяет обязательность наличия элемента (совокупности наименования элемента и его значения) в файле обмена. Признак обязательности элемента может принимать следующие значения: "О" - наличие элемента в файле обмена обязательно; "Н" - наличие элемента в файле обмена необязательно, то есть элемент может отсутствовать. Если элемент принимает ограниченный перечень значений (по классификатору, кодовому словарю), то признак обязательности элемента дополняется символом "К". В случае если количество реализаций элемента может быть более одной, то признак обязательности элемента дополняется символом "М".

К вышеперечисленным признакам обязательности элемента может добавляться значение "У" в случае описания в XML-схеме условий, предъявляемых к элементу в файле обмена, описанных в графе "Дополнительная информация".

Дополнительная информация содержит (при необходимости) требования к элементу файла обмена, не указанные ранее. Для сложных элементов указывается ссылка на таблицу, в которой описывается состав данного элемента. Для элементов, принимающих ограниченный перечень значений из классификатора (кодового словаря), указывается соответствующее наименование классификатора (кодового словаря) или приводится перечень возможных значений. Для классификатора (кодового словаря) может указываться ссылка на его местонахождение. Для элементов, использующих пользовательский тип данных, указывается наименование типового элемента.

Рисунок 1. Диаграмма структуры файла обмена

Таблица 4.1

Файл обмена (Файл)

Наименование элементаСокращенное наименование (код) элементаПризнак типа элементаФормат элементаПризнак обязательности элементаДополнительная информация
Идентификатор файлаИдФайлАT(1-255)ОУСодержит (повторяет) имя сформированного файла (без расширения)
Версия программы, с помощью которой сформирован файлВерсПрогАT(1-40)О 
Версия форматаВерсФормАT(1-5)ОПринимает значение: 5.02
(в ред. Приказа ФНС РФ от 16.02.2024 N ЕД-7-8/137@)
Состав и структура документаДокументС ОСостав элемента представлен в таблице 4.2

Таблица 4.2

Состав и структура документа (Документ)

Наименование элементаСокращенное наименование (код) элементаПризнак типа элементаФормат элементаПризнак обязательности элементаДополнительная информация
Код формы отчетности по КНДКНДАT(=7)ОКТиповой элемент <КНДТип>.
Принимает значение: 1150086
Дата формирования документаДатаДокАT(=10)ОТиповой элемент <ДатаТип>.
Дата в формате ДД.ММ.ГГГГ
Код налогового органаКодНОАT(=4)ОКТиповой элемент <СОНОТип>
Сведения о заявителеСвНПС ОСостав элемента представлен в таблице 4.3
Сведения о лице, подписавшем документПодписантС ОСостав элемента представлен в таблице 4.5
Заявление о предоставлении отсрочки (рассрочки, инвестиционного налогового кредита)ЗаявПредОтсрС ОСостав элемента представлен в таблице 4.7

Таблица 4.3

Сведения о заявителе (СвНП)

Наименование элементаСокращенное наименование (код) элементаПризнак типа элементаФормат элементаПризнак обязательности элементаДополнительная информация
Заявитель - организация |НПЮЛС ОСостав элемента представлен в таблице 4.4
Заявитель - физическое лицоНПФЛС ОТиповой элемент <СвФЛТип>.
Состав элемента представлен в таблице 4.16

Таблица 4.4

Заявитель - организация (НПЮЛ)

Наименование элементаСокращенное наименование (код) элементаПризнак типа элементаФормат элементаПризнак обязательности элементаДополнительная информация
Полное наименование организацииНаимОргАT(1-1000)О 
ИНН организацииИННЮЛАT(=10)ОТиповой элемент <ИННЮЛТип>
КПП организацииКППАT(=9)ОТиповой элемент <КППТип>

Таблица 4.5

Сведения о лице, подписавшем документ (Подписант)

Наименование элементаСокращенное наименование (код) элементаПризнак типа элементаФормат элементаПризнак обязательности элементаДополнительная информация
Признак лица, подписавшего документПрПодпАT(=1)ОКПринимает значение:
1 - руководитель организации (физическое лицо) |
2 - представитель руководителя организации (физического лица)
Фамилия, имя, отчество физического лицаФИОС НУТиповой элемент <ФИОТип>.
Состав элемента представлен в таблице 4.17.
Элемент обязателен при выполнении одного из условий:
- <ПрПодп>=2 |
- <ПрПодп>=1 и наличие <НПЮЛ>
Сведения о представителеСвПредС НУСостав элемента представлен в таблице 4.6.
Элемент обязателен при <ПрПодп>=2

Таблица 4.6

Сведения о представителе (СвПред)

Наименование элементаСокращенное наименование (код) элементаПризнак типа элементаФормат элементаПризнак обязательности элементаДополнительная информация
Наименование и реквизиты документа, подтверждающего полномочия представителяНаимДокАT(1-120)ОДля доверенности, совершенной в электронной форме, необходимо указывать GUID доверенности
(в ред. Приказа ФНС РФ от 16.02.2024 N ЕД-7-8/137@)

Таблица 4.7

Заявление о предоставлении отсрочки (рассрочки, инвестиционного налогового кредита) (ЗаявПредОтср)

Наименование элементаСокращенное наименование (код) элементаПризнак типа элементаФормат элементаПризнак обязательности элементаДополнительная информация
Признак предоставленияПрПредостАT(=1)ОКПринимает значение:
1 - отсрочка |
2 - рассрочка |
3 - инвестиционный налоговый кредит
На период рассмотрения заявления о предоставлении отсрочки или рассрочки ходатайствую о приостановлении уплаты указанной в настоящем заявлении суммыПрХодатПриостАT(=1)ОКПринимает значение:
0 - нет |
1 - да
В период действия отсрочки (рассрочки, инвестиционного налогового кредита) обязуюсь неукоснительно выполнять все условияПрВыпУслАT(=1)ОКПринимает значение:
0 - нет |
1 - да
Сведения о предоставлении отсрочки (рассрочки, инвестиционного налогового кредита)ОтсрРассрИКС НУСостав элемента представлен в таблице 4.8.
Элемент обязателен при отсутствии элемента <ОтсрРасср>
Сведения о предоставлении отсрочки (рассрочки)ОтсрРассрС НУСостав элемента представлен в таблице 4.10.
Элемент обязателен при отсутствии элемента <ОтсрРассрИК>.
Элемент не заполняется при <ПрПредост>=3
Способ обеспечения исполнения обязанности по уплате налогов (задолженности)СпОбеспИспС ОСостав элемента представлен в таблице 4.11

Таблица 4.8

Сведения о предоставлении отсрочки (рассрочки, инвестиционного налогового кредита) (ОтсрРассрИК)

Наименование элементаСокращенное наименование (код) элементаПризнак типа элементаФормат элементаПризнак обязательности элементаДополнительная информация
ПодпунктПодПунктАT(=1)О 
ПунктПунктАT(1-2)О 
СтатьяСтатьяАT(1-2)О 
Срок предоставленияСрокАТ(1-3)О 
(в ред. Приказа ФНС РФ от 16.02.2024 N ЕД-7-8/137@)
Признак уплаты суммы рассроченных платежей равными долямиПрУплРассрАT(=1)НКУПринимает значение:
1 - ежемесячно не позднее 28 числа |
2 - ежеквартально не позднее 28 числа последнего месяца квартала
Элемент обязателен при <ПрПредост>=2 из таблицы 4.7, при <ПрПредост>=1 | 3 не заполняется
Сведения о предстоящем платежеСвПредстПлатежС ОМСостав элемента представлен в таблице 4.9

Таблица 4.9

Сведения о предстоящем платеже (СвПредстПлатеж)

Наименование элементаСокращенное наименование (код) элементаПризнак типа элементаФормат элементаПризнак обязательности элементаДополнительная информация
Код бюджетной классификацииКБКАT(=20)ОТиповой элемент <КБКТип>
Код по ОКТМООКТМОАT(=8) | T(=11)ОКТиповой элемент <ОКТМОТип>.
Принимает значение в соответствии с Общероссийским классификатором территорий муниципальных образований
КППКППАT(=9)НУТиповой элемент <КППТип>.
Элемент обязателен при наличии <НПЮЛ> из таблицы 4.3
Сумма платежаСуммаПлатежАN(14.2)О 
Срок уплатыСрокУплАT(=10)ОТиповой элемент <ДатаТип>.
Дата в формате ДД.ММ.ГГГГ

Таблица 4.10

Сведения о предоставлении отсрочки (рассрочки) (ОтсрРасср)

Наименование элементаСокращенное наименование (код) элементаПризнак типа элементаФормат элементаПризнак обязательности элементаДополнительная информация
ПодпунктПодПунктАT(=1)О 
ПунктПунктАT(1-2)О 
Срок предоставленияСрокАT(1-2)О 
Сумма задолженностиСуммаЗадолжАN(14.2)О 
Признак уплаты суммы рассроченных платежей равными долямиПрУплРассрАT(=1)НКУПринимает значение:
1 - ежемесячно не позднее 28 числа |
2 - ежеквартально не позднее 28 числа последнего месяца квартала
Элемент обязателен при <ПрПредост>=2 из таблицы 4.7, при <ПрПредост>=1 не заполняется

Таблица 4.11

Способ обеспечения исполнения обязанности по уплате налогов (задолженности) (СпОбеспИсп)

Наименование элементаСокращенное наименование (код) элементаПризнак типа элементаФормат элементаПризнак обязательности элементаДополнительная информация
Признак залога движимого имуществаПрЗалогДвИмущАT(=1)ОКУПринимает значение:
0 - нет |
1 - да
Принимает значение 1 при значении элементов <ПрЗалогНеДвИмущ>=0, <ПрПоруч>=0, <ПрБанкГарант>=0
Признак залога недвижимого имуществаПрЗалогНеДвИмущАT(=1)ОКУПринимает значение:
0 - нет |
1 - да
Принимает значение 1 при значении элементов <ПрЗалогДвИмущ>=0, <ПрПоруч>=0, <ПрБанкГарант>=0
Признак поручительстваПрПоручАT(=1)ОКУПринимает значение:
0 - нет |
1 - да
Принимает значение 1 при значении элементов <ПрЗалогДвИмущ>=0, <ПрЗалогНеДвИмущ>=0,
<ПрБанкГарант>=0
Признак банковской гарантииПрБанкГарантАT(=1)ОКУПринимает значение:
0 - нет |
1 - да
Принимает значение 1 при значении элементов <ПрЗалогДвИмущ>=0, <ПрЗалогНеДвИмущ>=0, <ПрПоруч>=0
Сведения о движимом имуществеСвДвижИмущС НМУСостав элемента представлен в таблице 4.12.
Элемент обязателен при <ПрЗалогДвИмущ>= 1
Сведения о недвижимом имуществеСвНеДвижИмущС НМУСостав элемента представлен в таблице 4.13.
Элемент обязателен при <ПрЗалогНеДвИмущ>= 1
Сведения о поручителеСвПоручС НМУСостав элемента представлен в таблице 4.14.
Элемент обязателен при <ПрПоруч>=1

Таблица 4.12

Сведения о движимом имуществе (СвДвижИмущ)

Наименование элементаСокращенное наименование (код) элементаПризнак типа элементаФормат элементаПризнак обязательности элементаДополнительная информация
Наименование движимого имуществаНаимДвижИмущАT(1-100)О 
Оценочная стоимость движимого имуществаСтоимДвижИмущАN(14.2)О 

Таблица 4.13

Сведения о недвижимом имуществе (СвНеДвижИмущ)

Наименование элементаСокращенное наименование (код) элементаПризнак типа элементаФормат элементаПризнак обязательности элементаДополнительная информация
Наименование недвижимого имуществаНаимНеДвижИмущАT(1-100)О 
Кадастровый номер объекта недвижимостиНомКадастрЗУАT(1-100)О 
Стоимость недвижимого имуществаСтоимНеДвижИмущАN(14.2)О 
Признак стоимости недвижимого имуществаПрСтоимАT(=1)ОКПринимает значение:
1 - кадастровая |
2 - оценочная

Таблица 4.14

Сведения о поручителе (СвПоруч)

Наименование элементаСокращенное наименование (код) элементаПризнак типа элементаФормат элементаПризнак обязательности элементаДополнительная информация
Поручитель - организация |ПоручЮЛС ОСостав элемента представлен в таблице 4.15
Поручитель - физическое лицоПоручФЛС ОТиповой элемент <СвФЛТип>.
Состав элемента представлен в таблице 4.16

Таблица 4.15

Поручитель - организация (ПоручЮЛ)

Наименование элементаСокращенное наименование (код) элементаПризнак типа элементаФормат элементаПризнак обязательности элементаДополнительная информация
Полное наименование организацииНаимОргАT(1-1000)О 
ИНН поручителяИННЮЛАT(=10)ОТиповой элемент <ИННЮЛТип>

Таблица 4.16

Сведения о физическом лице (СвФЛТип)

Наименование элементаСокращенное наименование (код) элементаПризнак типа элементаФормат элементаПризнак обязательности элементаДополнительная информация
ИНН физического лицаИННФЛАT(=12)ОТиповой элемент <ИННФЛТип>
Фамилия, имя, отчество физического лицаФИОС ОТиповой элемент <ФИОТип>.
Состав элемента представлен в таблице 4.17

Таблица 4.17

Фамилия, имя, отчество (ФИОТип)

Наименование элементаСокращенное наименование (код) элементаПризнак типа элементаФормат элементаПризнак обязательности элементаДополнительная информация
ФамилияФамилияАT(1-60)О 
ИмяИмяАT(1-60)О 
ОтчествоОтчествоАT(1-60)Н 

Приложение N 12
к Порядку предоставления
налоговыми органами отсрочки,
рассрочки по уплате задолженности
по налогам, сборам и страховым
взносам в бюджеты бюджетной
системы Российской Федерации
и (или) налогов, сборов, страховых
взносов, срок уплаты которых
не наступил, инвестиционного
налогового кредита, утвержденному
приказом ФНС России
от 30.11.2022 N ЕД-7-8/1134@

(рекомендуемый образец)

ФОРМАТ ПРЕДСТАВЛЕНИЯ В НАЛОГОВЫЕ ОРГАНЫ ЗАЯВЛЕНИЯ О ПОРУЧИТЕЛЬСТВЕ (ЗАЛОГЕ) В ЭЛЕКТРОННОЙ ФОРМЕ

I. ОБЩИЕ СВЕДЕНИЯ

1. Настоящий формат описывает требования к XML-файлам (далее - файл обмена) передачи в налоговые органы заявления о поручительстве (залоге) в электронной форме.

2. Номер версии настоящего формата 5.01, часть CCXCVI.

II. ОПИСАНИЕ ФАЙЛА ОБМЕНА

3. Имя файла обмена должно иметь следующий вид:

R_T_A_K_O_GGGGMMDD_N, где:

R_T - префикс, принимающий значение UT_PORUCHZALOG;

A_K - идентификатор получателя информации, где: A - идентификатор получателя, которому направляется файл обмена, K - идентификатор конечного получателя, для которого предназначена информация из данного файла обмена. Передача файла от отправителя к конечному получателю (A) может осуществляться в несколько этапов через другие налоговые органы, осуществляющие передачу файла на промежуточных этапах, которые обозначаются идентификатором A. В случае передачи файла от отправителя к конечному получателю при отсутствии налоговых органов, осуществляющих передачу на промежуточных этапах, значения идентификаторов A и K совпадают. Каждый из идентификаторов (A и K) имеет вид для налоговых органов - четырехразрядный код налогового органа;

O - идентификатор отправителя информации, имеет вид:

для организаций - девятнадцатиразрядный код (идентификационный номер налогоплательщика (далее - ИНН) и код причины постановки на учет (далее - КПП) организации (обособленного подразделения);

для физических лиц - двенадцатиразрядный код (ИНН физического лица, при наличии. При отсутствии ИНН - последовательность из двенадцати нулей).

GGGG - год формирования передаваемого файла, MM - месяц, DD - день;

N - идентификационный номер файла. (Длина - от 1 до 36 знаков. Идентификационный номер файла должен обеспечивать уникальность файла).

Расширение имени файла - xml. Расширение имени файла может указываться как строчными, так и прописными буквами.

Параметры первой строки файла обмена

Первая строка XML-файла должна иметь следующий вид:

<?xml version ="1.0" encoding ="windows-1251"?>

Имя файла, содержащего XML-схему файла обмена, должно иметь следующий вид:

UT_PORUCHZALOG_1_296_00_05_01_xx, где xx - номер версии схемы.

Расширение имени файла - xsd.

XML-схема файла обмена приводится отдельным файлом и размещается на официальном сайте Федеральной налоговой службы в информационно-телекоммуникационной сети "Интернет".

4. Логическая модель файла обмена представлена в виде диаграммы структуры файла обмена на рисунке 1 настоящего формата. Элементами логической модели файла обмена являются элементы и атрибуты XML-файла. Перечень структурных элементов логической модели файла обмена и сведения о них приведены в таблицах 4.1 - 4.12 настоящего формата.

Для каждого структурного элемента логической модели файла обмена приводятся следующие сведения:

наименование элемента. Приводится полное наименование элемента. В строке таблицы могут быть описаны несколько элементов, наименования которых разделены символом "|". Такая форма записи применяется при наличии в файле обмена только одного элемента из описанных в этой строке;

сокращенное наименование (код) элемента. Приводится сокращенное наименование элемента. Синтаксис сокращенного наименования должен удовлетворять спецификации XML;

признак типа элемента. Может принимать следующие значения: "С" - сложный элемент логической модели (содержит вложенные элементы), "П" - простой элемент логической модели, реализованный в виде элемента XML-файла, "А" - простой элемент логической модели, реализованный в виде атрибута элемента XML-файла. Простой элемент логической модели не содержит вложенные элементы;

формат элемента. Формат элемента представляется следующими условными обозначениями: T - символьная строка; N - числовое значение (целое или дробное).

Формат символьной строки указывается в виде T(n-k) или T(=k), где: n - минимальное количество знаков, k - максимальное количество знаков, символ "-" - разделитель, символ "=" означает фиксированное количество знаков в строке. В случае если минимальное количество знаков равно 0, формат имеет вид T(0-k). В случае если максимальное количество знаков не ограничено, формат имеет вид T(n-).

Формат числового значения указывается в виде N(m.k), где: m - максимальное количество знаков в числе, включая знак (для отрицательного числа), целую и дробную часть числа без разделяющей десятичной точки, k - максимальное число знаков дробной части числа. Если число знаков дробной части числа равно 0 (то есть число целое), то формат числового значения имеет вид N(m).

Для простых элементов, являющихся базовыми в XML, таких как элемент с типом "date", поле "Формат элемента" не заполняется. Для таких элементов в поле "Дополнительная информация" указывается тип базового элемента;

признак обязательности элемента определяет обязательность наличия элемента (совокупности наименования элемента и его значения) в файле обмена. Признак обязательности элемента может принимать следующие значения: "О" - наличие элемента в файле обмена обязательно; "Н" - наличие элемента в файле обмена необязательно, то есть элемент может отсутствовать. Если элемент принимает ограниченный перечень значений (по классификатору, кодовому словарю), то признак обязательности элемента дополняется символом "К". В случае, если количество реализаций элемента может быть более одной, то признак обязательности элемента дополняется символом "М".

К вышеперечисленным признакам обязательности элемента может добавляться значение "У" в случае описания в XML-схеме условий, предъявляемых к элементу в файле обмена, описанных в графе "Дополнительная информация".

дополнительная информация содержит (при необходимости) требования к элементу файла обмена, не указанные ранее. Для сложных элементов указывается ссылка на таблицу, в которой описывается состав данного элемента. Для элементов, принимающих ограниченный перечень значений из классификатора (кодового словаря), указывается соответствующее наименование классификатора (кодового словаря) или приводится перечень возможных значений. Для классификатора (кодового словаря) может указываться ссылка на его местонахождение. Для элементов, использующих пользовательский тип данных, указывается наименование типового элемента.

Рисунок 1. Диаграмма структуры файла обмена

Таблица 4.1

Файл обмена (Файл)

Наименование элементаСокращенное наименование (код) элементаПризнак типа элементаФормат элементаПризнак обязательности элементаДополнительная информация
Идентификатор файлаИдФайлАT(1-255)ОУСодержит (повторяет) имя сформированного файла (без расширения)
Версия программы, с помощью которой сформирован файлВерсПрогАT(1-40)О 
Версия форматаВерсФормАT(1-5)ОПринимает значение: 5.01
Состав и структура документаДокументС ОСостав элемента представлен в таблице 4.2

Таблица 4.2

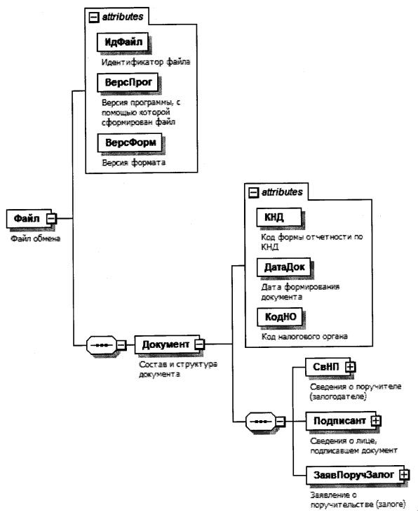
Состав и структура документа (Документ)

Наименование элементаСокращенное наименование (код) элементаПризнак типа элементаФормат элементаПризнак обязательности элементаДополнительная информация
Код формы отчетности по КНДКНДАT(=7)ОКТиповой элемент <КНДТип>. Принимает значение: 1150089
Дата формирования документаДатаДокАT(=10)ОТиповой элемент <ДатаТип>. Дата в формате ДД.ММ.ГГГГ
Код налогового органаКодНОАT(=4)ОКТиповой элемент <СОНОТип>
Сведения о поручителе (залогодателе)СвНПС ОСостав элемента представлен в таблице 4.3
Сведения о лице, подписавшем документПодписантС ОСостав элемента представлен в таблице 4.5
Заявление о поручительстве (залоге)ЗаявПоручЗалогС ОСостав элемента представлен в таблице 4.7

Таблица 4.3

Сведения о поручителе (залогодателе) (СвНП)

Наименование элементаСокращенное наименование (код) элементаПризнак типа элементаФормат элементаПризнак обязательности элементаДополнительная информация
Поручитель (залогодатель) - организация |НПЮЛС ОТиповой элемент <СвЮЛТип>.
Состав элемента представлен в таблице 4.10
Поручитель (залогодатель) - физическое лицоНПФЛС ОСостав элемента представлен в таблице 4.4

Таблица 4.4

Поручитель (залогодатель) - физическое лицо (НПФЛ)

Наименование элементаСокращенное наименование (код) элементаПризнак типа элементаФормат элементаПризнак обязательности элементаДополнительная информация
Фамилия, имя, отчество физического лицаФИОС ОТиповой элемент <ФИОТип>.
Состав элемента представлен в таблице 4.12
ИНН физического лица |ИННФЛПT(=12)ОТиповой элемент <ИННФЛТип>
Сведения о документе, удостоверяющем личность физического лицаУдЛичнФЛС ОТиповой элемент <УдЛичнФЛСТип>.
Состав элемента представлен в таблице 4.11

Таблица 4.5

Сведения о лице, подписавшем документ (Подписант)

Наименование элементаСокращенное наименование (код) элементаПризнак типа элементаФормат элементаПризнак обязательности элементаДополнительная информация
Признак лица, подписавшего документПрПодпАT(=1)ОКПринимает значение:
1 - руководитель организации (физическое лицо) |
2 - представитель руководителя организации (физического лица)
Фамилия, имя, отчество физического лицаФИОС НУТиповой элемент <ФИОТип>.
Состав элемента представлен в таблице 4.12.
Элемент обязателен при выполнении одного из условий:
- <ПрПодп>= 2 |
- <ПрПодп>= 1 и наличие <НПЮЛ>
Сведения о представителеСвПредС НУСостав элемента представлен в таблице 4.6.
Элемент обязателен при <ПрПодп>=2

Таблица 4.6

Сведения о представителе (СвПред)

Наименование элементаСокращенное наименование (код) элементаПризнак типа элементаФормат элементаПризнак обязательности элементаДополнительная информация
Наименование и реквизиты документа, подтверждающего полномочия представителяНаимДокАT(1-120)О 

Таблица 4.7

Заявление о поручительстве (залоге) (ЗаявПоручЗалог)

Наименование элементаСокращенное наименование (код) элементаПризнак типа элементаФормат элементаПризнак обязательности элементаДополнительная информация
Признак договораПрДоговорАT(=1)ОКПринимает значение:
1 - поручительство |
2 - залог
Код налогового органа, заключающего договорКодНОДогАT(=4)ОКТиповой элемент <СОНОТип>
Сумма договораСуммаДогАN(14.2)О 
Признак предоставленияПрПредостАT(=1)ОКПринимает значение:
1 - отсрочка |
2 - рассрочка |
3 - инвестиционный налоговый кредит
Сведения о заинтересованном лицеСвЗаинтЛицС ОСостав элемента представлен в таблице 4.8

Таблица 4.8

Сведения о заинтересованном лице (СвЗаинтЛиц)

Наименование элементаСокращенное наименование (код) элементаПризнак типа элементаФормат элементаПризнак обязательности элементаДополнительная информация
Заинтересованное лицо - организация |ЗаинтЛицЮЛС ОТиповой элемент <СвЮЛТип>.
Состав элемента представлен в таблице 4.10
Заинтересованное лицо - физическое лицоЗаинтЛицФЛС ОСостав элемента представлен в таблице 4.9

Таблица 4.9

Заинтересованное лицо - физическое лицо (ЗаинтЛицФЛ)

Наименование элементаСокращенное наименование (код) элементаПризнак типа элементаФормат элементаПризнак обязательности элементаДополнительная информация
ИНН физического лицаИННФЛАT(=12)ОТиповой элемент <ИННФЛТип>
Фамилия, имя, отчество физического лицаФИОС ОТиповой элемент <ФИОТип>.
Состав элемента представлен в таблице 4.12

Таблица 4.10

Сведения об организации (СвЮЛТип)

Наименование элементаСокращенное наименование (код) элементаПризнак типа элементаФормат элементаПризнак обязательности элементаДополнительная информация
Полное наименование организацииНаимОргАT(1-1000)О 
ИНН организацииИННЮЛАT(=10)ОТиповой элемент <ИННЮЛТип>
КПП организацииКППАT(=9)ОТиповой элемент <КППТип>

Таблица 4.11

Сведения о документе, удостоверяющем личность (сокращенный) (УдЛичнФЛСТип)

Наименование элементаСокращенное наименование (код) элементаПризнак типа элементаФормат элементаПризнак обязательности элементаДополнительная информация
Код вида документаКодВидДокАT(=2)ОКПринимает значение:
03 - свидетельство о рождении |
07 - военный билет |
08 - временное удостоверение, выданное взамен военного билета |
10 - паспорт иностранного гражданина |
11 - свидетельство о рассмотрении ходатайства о признании лица беженцем на территории Российской Федерации по существу |
12 - вид на жительство в Российской Федерации |
13 - удостоверение беженца |
14 - временное удостоверение личности гражданина Российской Федерации |
15 - разрешение на временное проживание в Российской Федерации |
18 - свидетельство о предоставлении временного убежища на территории Российской Федерации |
21 - паспорт гражданина Российской Федерации |
23 - свидетельство о рождении, выданное уполномоченным органом иностранного государства |
24 - удостоверение личности военнослужащего Российской Федерации |
27 - военный билет офицера запаса |
91 - иные документы
Серия и номер документа, удостоверяющего личностьСерНомДокАT(1-25)ОТиповой элемент <СПДУЛШТип>
Кем выданВыдДокАT(1-255)О 
Дата выдачи документа, удостоверяющего личностьДатаДокАT(=10)ОТиповой элемент <ДатаТип>.
Дата в формате ДД.ММ.ГГГГ

Таблица 4.12

Фамилия, имя, отчество (ФИОТип)

Наименование элементаСокращенное наименование (код) элементаПризнак типа элементаФормат элементаПризнак обязательности элементаДополнительная информация
ФамилияФамилияАT(1-60)О 
ИмяИмяАT(1-60)О 
ОтчествоОтчествоАT(1-60)Н 

Приложение N 13
к Порядку предоставления
налоговыми органами отсрочки,
рассрочки по уплате задолженности
по налогам, сборам и страховым
взносам в бюджеты бюджетной
системы Российской Федерации
и (или) налогов, сборов, страховых
взносов, срок уплаты которых
не наступил, инвестиционного
налогового кредита, утвержденному
приказом ФНС России
от 30.11.2022 N ЕД-7-8/1134@

ФОРМАТ ПРЕДСТАВЛЕНИЯ В НАЛОГОВЫЕ ОРГАНЫ ЗАЯВЛЕНИЯ О ДОСРОЧНОМ ИСПОЛНЕНИИ РЕШЕНИЯ О ПРЕДОСТАВЛЕНИИ ОТСРОЧКИ (РАССРОЧКИ) ПО УПЛАТЕ ЗАДОЛЖЕННОСТИ ПО НАЛОГАМ, СБОРАМ И СТРАХОВЫМ ВЗНОСАМ И (ИЛИ) НАЛОГОВ, СБОРОВ, СТРАХОВЫХ ВЗНОСОВ, СРОК УПЛАТЫ КОТОРЫХ НЕ НАСТУПИЛ, В ЭЛЕКТРОННОЙ ФОРМЕ

I. ОБЩИЕ СВЕДЕНИЯ

1. Настоящий формат описывает требования к XML-файлам (далее - файл обмена) передачи в налоговые органы заявления о досрочном исполнении решения о предоставлении отсрочки (рассрочки) по уплате задолженности по налогам, сборам и страховым взносам и (или) налогов, сборов, страховых взносов, срок уплаты которых не наступил, в электронной форме.

2. Номер версии настоящего формата 5.01, часть CCXCIV.

II. ОПИСАНИЕ ФАЙЛА ОБМЕНА

3. Имя файла обмена должно иметь следующий вид:

R_T_A_K_O_GGGGMMDD_N, где:

R_T - префикс, принимающий значение UT_DOSRISPOTSR;

A_K - идентификатор получателя информации, где: A - идентификатор получателя, которому направляется файл обмена, K - идентификатор конечного получателя, для которого предназначена информация из данного файла обмена. Передача файла от отправителя к конечному получателю (K) может осуществляться в несколько этапов через другие налоговые органы, осуществляющие передачу файла на промежуточных этапах, которые обозначаются идентификатором A. В случае передачи файла от отправителя к конечному получателю при отсутствии налоговых органов, осуществляющих передачу на промежуточных этапах, значения идентификаторов A и K совпадают. Каждый из идентификаторов (A и K) имеет вид для налоговых органов - четырехразрядный код налогового органа;

O - идентификатор отправителя информации, имеет вид:

для организаций - девятнадцатиразрядный код (идентификационный номер налогоплательщика (далее - ИНН) и код причины постановки на учет (далее - КПП) организации (обособленного подразделения);

для физических лиц - двенадцатиразрядный код (ИНН физического лица, при наличии. При отсутствии ИНН - последовательность из двенадцати нулей).

GGGG - год формирования передаваемого файла, MM - месяц, DD - день;

N - идентификационный номер файла. (Длина - от 1 до 36 знаков. Идентификационный номер файла должен обеспечивать уникальность файла).

Расширение имени файла - xml. Расширение имени файла может указываться как строчными, так и прописными буквами.

Параметры первой строки файла обмена

Первая строка XML-файла должна иметь следующий вид:

<?xml version ="1.0" encoding ="windows-1251"?>

Имя файла, содержащего XML-схему файла обмена, должно иметь следующий вид:

UT_DOSRISPOTSR_1_294_00_05_01_xx, где xx - номер версии схемы.

Расширение имени файла - xsd.

XML-схема файла обмена приводится отдельным файлом и размещается на официальном сайте Федеральной налоговой службы в информационно-телекоммуникационной сети "Интернет".

4. Логическая модель файла обмена представлена в виде диаграммы структуры файла обмена на рисунке 1 настоящего формата. Элементами логической модели файла обмена являются элементы и атрибуты XML-файла. Перечень структурных элементов логической модели файла обмена и сведения о них приведены в таблицах 4.1 - 4.9 настоящего формата.

Для каждого структурного элемента логической модели файла обмена приводятся следующие сведения:

наименование элемента. Приводится полное наименование элемента. В строке таблицы могут быть описаны несколько элементов, наименования которых разделены символом "|". Такая форма записи применяется при наличии в файле обмена только одного элемента из описанных в этой строке;

сокращенное наименование (код) элемента. Приводится сокращенное наименование элемента. Синтаксис сокращенного наименования должен удовлетворять спецификации XML;

признак типа элемента. Может принимать следующие значения: "С" - сложный элемент логической модели (содержит вложенные элементы), "П" - простой элемент логической модели, реализованный в виде элемента XML-файла, "А" - простой элемент логической модели, реализованный в виде атрибута элемента XML-файла. Простой элемент логической модели не содержит вложенные элементы;

формат элемента. Формат элемента представляется следующими условными обозначениями: T - символьная строка; N - числовое значение (целое или дробное).

Формат символьной строки указывается в виде T(n-k) или T(=k), где: n - минимальное количество знаков, k - максимальное количество знаков, символ "-" - разделитель, символ "=" означает фиксированное количество знаков в строке. В случае если минимальное количество знаков равно 0, формат имеет вид T(0-k). В случае если максимальное количество знаков не ограничено, формат имеет вид T(n-).

Формат числового значения указывается в виде N(m.k), где: m - максимальное количество знаков в числе, включая знак (для отрицательного числа), целую и дробную часть числа без разделяющей десятичной точки, k - максимальное число знаков дробной части числа. Если число знаков дробной части числа равно 0 (то есть число целое), то формат числового значения имеет вид N(m).

Для простых элементов, являющихся базовыми в XML, таких как элемент с типом "date", поле "Формат элемента" не заполняется. Для таких элементов в поле "Дополнительная информация" указывается тип базового элемента;

признак обязательности элемента определяет обязательность наличия элемента (совокупности наименования элемента и его значения) в файле обмена. Признак обязательности элемента может принимать следующие значения: "О" - наличие элемента в файле обмена обязательно; "Н" - наличие элемента в файле обмена необязательно, то есть элемент может отсутствовать. Если элемент принимает ограниченный перечень значений (по классификатору, кодовому словарю), то признак обязательности элемента дополняется символом "К". В случае, если количество реализаций элемента может быть более одной, то признак обязательности элемента дополняется символом "М".

К вышеперечисленным признакам обязательности элемента может добавляться значение "У" в случае описания в XML-схеме условий, предъявляемых к элементу в файле обмена, описанных в графе "Дополнительная информация";

дополнительная информация содержит (при необходимости) требования к элементу файла обмена, не указанные ранее. Для сложных элементов указывается ссылка на таблицу, в которой описывается состав данного элемента. Для элементов, принимающих ограниченный перечень значений из классификатора (кодового словаря), указывается соответствующее наименование классификатора (кодового словаря) или приводится перечень возможных значений. Для классификатора (кодового словаря) может указываться ссылка на его местонахождение. Для элементов, использующих пользовательский тип данных, указывается наименование типового элемента.

Рисунок 1. Диаграмма структуры файла обмена

Таблица 4.1

Файл обмена (Файл)

Наименование элементаСокращенное наименование (код) элементаПризнак типа элементаФормат элементаПризнак обязательности элементаДополнительная информация
Идентификатор файлаИдФайлАT(1-255)ОУСодержит (повторяет) имя сформированного файла (без расширения)
Версия программы, с помощью которой сформирован файлВерсПрогАT(1-40)О 
Версия форматаВерсФормАT(1-5)ОПринимает значение: 5.01
Состав и структура документаДокументС ОСостав элемента представлен в таблице 4.2

Таблица 4.2

Состав и структура документа (Документ)

Наименование элементаСокращенное наименование (код) элементаПризнак типа элементаФормат элементаПризнак обязательности элементаДополнительная информация
Код формы отчетности по КНДКНДАT(=7)ОКТиповой элемент <КНДТип>.
Принимает значение: 1110364
Дата формирования документаДатаДокАT(=10)ОТиповой элемент <ДатаТип>.
Дата в формате ДД.ММ.ГГГГ
Код налогового органаКодНОАT(=4)ОКТиповой элемент <СОНОТип>
Сведения о заявителеСвНПС ОСостав элемента представлен в таблице 4.3
Сведения о лице, подписавшем документПодписантС ОСостав элемента представлен в таблице 4.6
Заявление о досрочном исполнении решения о предоставлении отсрочки (рассрочки) по уплате задолженности по налогам, сборам и страховым взносам и (или) налогов, сборов, страховых взносов, срок уплаты которых не наступилЗаявДосрИспОтсрС ОСостав элемента представлен в таблице 4.8

Таблица 4.3

Сведения о заявителе (СвНП)

Наименование элементаСокращенное наименование (код) элементаПризнак типа элементаФормат элементаПризнак обязательности элементаДополнительная информация
Заявитель - организация |НПЮЛС ОСостав элемента представлен в таблице 4.4
Заявитель - физическое лицоНПФЛС ОСостав элемента представлен в таблице 4.5

Таблица 4.4

Заявитель - организация (НПЮЛ)

Наименование элементаСокращенное наименование (код) элементаПризнак типа элементаФормат элементаПризнак обязательности элементаДополнительная информация
Полное наименование организацииНаимОргАT(1-1000)О 
ИНН организацииИННЮЛАT(=10)ОТиповой элемент <ИННЮЛТип>
КПП организацииКППАT(=9)ОТиповой элемент <КППТип>

Таблица 4.5

Заявитель - физическое лицо (НПФЛ)

Наименование элементаСокращенное наименование (код) элементаПризнак типа элементаФормат элементаПризнак обязательности элементаДополнительная информация
ИНН физического лицаИННФЛАT(=12)ОТиповой элемент <ИННФЛТип>
Фамилия, имя, отчество физического лицаФИОС ОТиповой элемент <ФИОТип>.
Состав элемента представлен в таблице 4.9

Таблица 4.6

Сведения о лице, подписавшем документ (Подписант)

Наименование элементаСокращенное наименование (код) элементаПризнак типа элементаФормат элементаПризнак обязательности элементаДополнительная информация
Признак лица, подписавшего документПрПодпАT(=1)ОКПринимает значение:
1 - руководитель организации (физическое лицо) |
2 - представитель руководителя организации (физического лица)
Фамилия, имя, отчество физического лицаФИОС НУТиповой элемент <ФИОТип>.
Состав элемента представлен в таблице 4.9.
Элемент обязателен при выполнении одного из условий:
- <ПрПодп>=2 |
- <ПрПодп>=1 и наличие <НПЮЛ>
Сведения о представителеСвПредС НУСостав элемента представлен в таблице 4.7.
Элемент обязателен при <ПрПодп>=2

Таблица 4.7

Сведения о представителе (СвПред)

Наименование элементаСокращенное наименование (код) элементаПризнак типа элементаФормат элементаПризнак обязательности элементаДополнительная информация
Наименование и реквизиты документа, подтверждающего полномочия представителяНаимДокАT(1-120)О 

Таблица 4.8

Заявление о досрочном исполнении решения о предоставлении отсрочки (рассрочки) по уплате задолженности по налогам, сборам и страховым взносам и (или) налогов, сборов, страховых взносов, срок уплаты которых не наступил (ЗаявДосрИспОтср)

Наименование элементаСокращенное наименование (код) элементаПризнак типа элементаФормат элементаПризнак обязательности элементаДополнительная информация
Сумма единого налогового платежаСуммаЕНПАN(14.2)О 
Признак предоставленияПрПредостАT(=1)ОКПринимает значение:
1 - отсрочка |
2 - рассрочка
Дата решенияДатаРешенАT(=10)ОТиповой элемент <ДатаТип>.
Дата в формате ДД.ММ.ГГГГ
Номер решенияНомерРешенАT(1-20)О 
Код налогового органа, принявшего решениеКодНОРешенАT(=4)ОКТиповой элемент <СОНОТип>

Таблица 4.9

Фамилия, имя, отчество (ФИОТип)

Наименование элементаСокращенное наименование (код) элементаПризнак типа элементаФормат элементаПризнак обязательности элементаДополнительная информация
ФамилияФамилияАT(1-60)О 
ИмяИмяАT(1-60)О 
ОтчествоОтчествоАT(1-60)Н