Приказ ФНС РФ от 04.06.2024 N ЕД-7-14/438@

"Об утверждении форм, порядков их заполнения и форматов представления сведений о выдаче свидетельств о праве на наследство и о нотариальном удостоверении договоров дарения в электронной форме"
Редакция от 04.06.2024 — Действует с 01.11.2024

Зарегистрировано в Минюсте России 29 июля 2024 г. N 78943

ФЕДЕРАЛЬНАЯ НАЛОГОВАЯ СЛУЖБА

ПРИКАЗ
от 4 июня 2024 г. N ЕД-7-14/438@

ОБ УТВЕРЖДЕНИИ ФОРМ, ПОРЯДКОВ ИХ ЗАПОЛНЕНИЯ И ФОРМАТОВ ПРЕДСТАВЛЕНИЯ СВЕДЕНИЙ О ВЫДАЧЕ СВИДЕТЕЛЬСТВ О ПРАВЕ НА НАСЛЕДСТВО И О НОТАРИАЛЬНОМ УДОСТОВЕРЕНИИ ДОГОВОРОВ ДАРЕНИЯ В ЭЛЕКТРОННОЙ ФОРМЕ

В соответствии с пунктами 6 и 10 статьи 85 Налогового кодекса Российской Федерации, а также абзацем первым пункта 1 и подпунктом 5.9.37 пункта 5 Положения о Федеральной налоговой службе, утвержденного постановлением Правительства Российской Федерации от 30.09.2004 N 506, в целях совершенствования информационного взаимодействия налоговых органов с нотариусами, занимающимися частной практикой, а также в связи с принятием Федерального конституционного закона от 04.10.2022 N 5-ФКЗ "О принятии в Российскую Федерацию Донецкой Народной Республики и образовании в составе Российской Федерации нового субъекта - Донецкой Народной Республики", Федерального конституционного закона от 04.10.2022 N 6-ФКЗ "О принятии в Российскую Федерацию Луганской Народной Республики и образовании в составе Российской Федерации нового субъекта - Луганской Народной Республики", Федерального конституционного закона от 04.10.2022 N 7-ФКЗ "О принятии в Российскую Федерацию Запорожской области и образовании в составе Российской Федерации нового субъекта - Запорожской области", Федерального конституционного закона от 04.10.2022 N 8-ФКЗ "О принятии в Российскую Федерацию Херсонской области и образовании в составе Российской Федерации нового субъекта - Херсонской области" приказываю:

1. Утвердить:

форму "Сведения о выдаче свидетельства о праве на наследство" согласно приложению N 1 к настоящему приказу;

форму "Сведения о нотариальном удостоверении договора дарения" согласно приложению N 2 к настоящему приказу;

порядок заполнения формы "Сведения о выдаче свидетельства о праве на наследство" согласно приложению N 3 к настоящему приказу;

порядок заполнения формы "Сведения о нотариальном удостоверении договора дарения" согласно приложению N 4 к настоящему приказу;

формат представления сведений о выдаче свидетельства о праве на наследство в электронной форме согласно приложению N 5 к настоящему приказу;

формат представления сведений о нотариальном удостоверении договора дарения в электронной форме согласно приложению N 6 к настоящему приказу.

2. Признать утратившим силу приказ ФНС России от 13.02.2020 N ЕД-7-14/98@ "Об утверждении форм и форматов представления сведений о выдаче свидетельств о праве на наследство и о нотариальном удостоверении договоров дарения, а также порядка заполнения форм и о внесении изменений в приказы ФНС России от 17.09.2007 N ММ-3-09/536@ и от 22.10.2012 N ММВ-7-6/777@" (зарегистрирован Министерством юстиции Российской Федерации 03.06.2020, регистрационный N 58570).

3. Установить, что настоящий приказ вступает в силу с 1 ноября 2024 года.

4. Контроль за исполнением настоящего приказа возложить на заместителя руководителя Федеральной налоговой службы, координирующего методологическое обеспечение работы налоговых органов по вопросу учета юридических и физических лиц, а также на заместителя руководителя Федеральной налоговой службы, координирующего работу по созданию, развитию, сопровождению и эксплуатации автоматизированной информационной системы Федеральной налоговой службы.

Руководитель
Федеральной налоговой службы
Д.В. ЕГОРОВ

Приложение N 1
к приказу ФНС России
от 04.06.2024 N ЕД-7-14/438@

Форма ПН

Форма по КНД 1114232

                                    В налоговый орган              
(фамилия, имя, отчество (при наличии) нотариуса, занимающегося частной практикой, или помощника нотариуса либо иного замещающего нотариуса лица, осуществившего выдачу свидетельства о праве на наследство)         (наименование налогового органа)
                                                           
                                        Код налогового органа          
ИНН <1>                                                        

СВЕДЕНИЯ О ВЫДАЧЕ СВИДЕТЕЛЬСТВА О ПРАВЕ НА НАСЛЕДСТВО

                    Тип документа                                
                            01 первичный                      
                            02 корректирующий                      
                            03 аннулирующий                      
                                                           
Дата     .     .                                            
                                              (подпись)

ЛИСТ А

Сведения о наследодателе

1. Фамилия                                                  
2. Имя                                                  
3. Отчество (при наличии)                                                  
                                                           
4. ИНН (при наличии)                                                  
                                                           
5. Пол   1 - мужской;                                    
            2 - женский                                    
                                                           
6. Дата рождения     .     .                                      
                                                           
7. Место рождения                                                  
                                                           
8. Сведения о документе, удостоверявшем личность (при наличии сведений):
                                                           
8.1. Код вида документа                                                  
8.2. Серия и номер                                                  
8.3. Наименование органа, выдавшего документ                                            
                                                         
8.4. Код подразделения органа, выдавшего документ (при наличии)                                      
8.5. Дата выдачи     .     .                                      
                                                           
9. Гражданство (код страны)                                                  
                                                           
10. Дата смерти     .     .                                      
                                                           
11. Реквизиты свидетельства о смерти:
                                                           
11.1. Серия и номер                                                  
                                                           
11.2. Дата выдачи     .     .                                      
                                                           
12. Номер записи акта гражданского состояния о смерти:
                                                         

ЛИСТ Б

Сведения о наследнике - физическом лице и свидетельстве о праве на наследство

1. Фамилия                                                  
2. Имя                                                  
3. Отчество (при наличии)                                                  
                                                           
4. ИНН (при наличии)                                                  
                                                           
5. Пол   1 - мужской;                                    
            2 - женский                                    
                                                           
6. Дата рождения     .     .                                      
                                                           
7. Место рождения                                                  
                                                           
8. Сведения о документе, удостоверявшем личность (при наличии сведений):
                                                           
8.1. Код вида документа                                                  
8.2. Серия и номер                                                  
8.3. Наименование органа, выдавшего документ                                            
                                                         
8.4. Код подразделения органа, выдавшего документ (при наличии)                                      
8.5. Дата выдачи     .     .                                      
                                                           
9. Номер записи акта гражданского состояния о рождении ребенка (при наличии)
                                                         
                                                           
10. Гражданство (код страны)                                                  

11. Адрес места жительства (места пребывания) на территории Российской Федерации с указанием муниципального деления:

11.1. почтовый индекс (при наличии)                                                              
                                                                               
11.2. субъект Российской Федерации код                                                      
                                                                               
11.3. вид   1 - муниципальный район;                                      
        2 - городской округ;                                      
        3 - внутригородская территория города федерального значения;                                      
        4 - муниципальный округ                                      
        5 - федеральная территория                                      
                                                                               
наименование                                                  
                                                                             
                                                                               
11.4. вид   1 - городское поселение;                                      
        2 - сельское поселение;                                      
        3 - межселенная территория в составе муниципального района;                                      
        4 - внутригородской район городского округа                                      
                                                                               
наименование                                                  
                                                                             
                                                                               
11.5. населенный пункт (город, деревня, село и прочее)                     вид                    
                                                                               
наименование                                                  
                                                                             
                                                                               
11.6. элемент планировочной структуры                     тип                    
                                                                               
наименование                                                  
                                                                             
                                                                             
                                                                               
11.7. элемент улично-дорожной сети                     тип                    
                                                                               
наименование                                                  
                                                                             
                                                                             
                                                                               
                  тип                     номер                                
                                                                               
11.8. здание (строение) / сооружение   тип                     номер                                
                                                                               
                  тип                     номер                                
                                                                               
11.9. помещение в пределах здания (строения), сооружения   тип                     номер                                
      (квартира, офис и прочее)                                      
                                                                               
11.10. помещение в пределах квартиры   тип                     номер                                
                                                               
                                                                               
11.11. уникальный номер адреса объекта адресации в государственном адресном реестре
                                                                             
                                                                               
12. Сведения о свидетельстве о праве на наследство:
                                                                               
12.1. Серия и номер                                                                    
                                                                               
12.2. Дата выдачи     .     .                                                        
                                                                               
12.3 Регистрационный номер нотариального действия, внесенный в реестр нотариальных действий единой информационной системы нотариата <2>, при выдаче свидетельства о праве на наследство
                                                                             

ЛИСТ В

Сведения о наследнике - организации и свидетельстве о праве на наследство

1. Полное наименование организации                                              
                                                           
2. Признак организации   1 - российская организация;                                  
            2 - иностранная организация                                  
                                                           
3. ОГРН <3>                                                  
                                                           
4. ИНН / КПП <4>                       /                          
                                                           
5. Сведения об иностранной организации:                          
                                                           
5.1. Код страны регистрации (инкорпорации)                                            
                                                           
5.2. Регистрационный номер в стране регистрации (инкорпорации)                                            
                                           
                                                           
5.3. Код налогоплательщика в стране регистрации (инкорпорации) или его аналог (при наличии)                              
                                                           
6. Сведения о свидетельстве о праве на наследство:                          
                                                           
6.1 Серия и номер                                                  
                                                           
6.2. Дата выдачи     .     .                                      
                                                           
6.3. Регистрационный номер нотариального действия, внесенный в реестр нотариальных действий единой информационной системы нотариата <2>, при выдаче свидетельства о праве на наследство
                                                         

ЛИСТ Г

Сведения о наследуемом объекте недвижимого имущества

1. Наименование наследуемого объекта                                                              
                                                                               
2. Код вида наследуемого объекта                                                              
                                                                               
3. Кадастровый (условный, инвентарный) номер объекта недвижимого имущества (при наличии)
                                                                             
                                                                               
4. Доля наследодателя в объекте (простая дробь)                                                          
                                                                               
5. Доля наследника в праве собственности (в праве пожизненного наследуемого владения) (простая дробь)                                    
                                                                               
6. Адрес объекта недвижимого имущества с указанием муниципального деления                                      
                                                                               
6.1. почтовый индекс (при наличии)                                                              
                                                                               
6.2. субъект Российской Федерации код                                                      
                                                                               
6.3. вид   1 - муниципальный район;                                      
        2 - городской округ;                                      
        3 - внутригородская территория города федерального значения;                                      
        4 - муниципальный округ                                      
        5 - федеральная территория                                      
                                                                               
наименование                                                  
                                                                             
                                                                               
6.4. вид   1 - городское поселение;                                      
        2 - сельское поселение;                                      
        3 - межселенная территория в составе муниципального района;                                      
        4 - внутригородской район городского округа                                      
                                                                               
наименование                                                  
                                                                             
                                                                               
6.5. населенный пункт (город, деревня, село и прочее)                     вид                    
                                                                               
наименование                                                  
                                                                             
                                                                               
6.6. элемент планировочной структуры                     тип                    
                                                                               
наименование                                                  
                                                                             
                                                                             
                                                                               
6.7. элемент улично-дорожной сети                     тип                    
                                                                               
наименование                                                  
                                                                             
                                                                             
                                                                               
                  тип                     номер                                
                                                                               
6.8. здание (строение) / сооружение   тип                     номер                                
                                                               
                  тип                     номер                                
                                                                               
6.9. помещение в пределах здания (строения), сооружения или машино-место   тип                     номер                                
      (квартира, офис и прочее)                                      
                                                               
                                                                               
6.10. помещение в пределах квартиры   тип                     номер                                
                                                               
                                                                               
6.11. номер земельного участка                                                                
                                                                               
6.12. уникальный номер адреса объекта адресации в государственном адресном реестре                        
                                                                             

ЛИСТ Д

Сведения о наследуемом транспортном средстве

1. Наименование транспортного средства                                            
                                                           
2. Код вида транспортного средства                                              
                                                           
3 Регистрационный знак транспортного средства, государственный опознавательный знак (для воздушных средств)                        
                                                           
4. Идентификационный номер (VIN)                                                
                                                           
5. Марка, модель (модификация), тип транспортного средства                                        
                                                           
6. Назначение (категория) транспортного средства                                          
                                                           
7. Год выпуска                                                    
                                                           
8. Доля наследника в праве собственности на наследуемое транспортное средство (простая дробь)                            

ЛИСТ Е

Сведения о наследуемых ценных бумагах и долях в уставных капиталах хозяйственных обществ

1. Наименование ценных бумаг или долей в уставных капиталах хозяйственных обществ                                
                                                           
2. Код вида ценных бумаг или доли в уставном капитале хозяйственного общества                                
                                                           
3. Сведения о наследуемых ценных бумагах:                                
                                                           
3.1. Эмитент                                                      
                                                           
3.2. Категория (тип) ценных бумаг                                                
                                                           
3.3. Количество                                                    
                                                           
3.4. Государственный регистрационный номер выпуска ценных бумаг                                      
                                                           
3.5. Держатель реестра                                                  
                                                           
4. Сведения о наследуемой доли в уставном капитале хозяйственного общества:                                
                                                           
4.1. Полное наименование организации                                              
                                                           
4.2. Признак организации   1 - российская организация;                                  
            2 - иностранная организация                                  
                                                           
4.3. ОГРН                                                      
                                                           
4.4. ИНН/КПП                     /                                
                                                           
5. Сведения об иностранной организации:                                
                                                           
5.1. Код страны регистрации (инкорпорации)                                      
                                                           
5.2. Регистрационный номер в стране регистрации (инкорпорации)                                      
                                                           
5.3. Код налогоплательщика в стране регистрации (инкорпорации) или его аналог (при наличии)                              
                                                           
6. Доля наследника в праве собственности на наследуемые ценные бумаги или долю в уставном капитале хозяйственного общества (простая дробь)                
                                                           
7. Номинальная стоимость наследуемого объекта (доли объекта) (в рублях)                                    

<1> Идентификационный номер налогоплательщика.

<2> Часть третья статьи 34.3 Основ законодательства Российской Федерации о нотариате от 11.02.1993 N 4462-1.

<3> Основной государственный регистрационный номер.

<4> Код причины постановки на учет.

Приложение N 2
к приказу ФНС России
от 04.06.2024 N ЕД-7-14/438@

Форма Д

Форма по КНД 1114233

                                    В налоговый орган              
(фамилия, имя, отчество (при наличии) нотариуса, занимающегося частной практикой, или помощника нотариуса либо иного замещающего нотариуса лица, осуществившего нотариальное удостоверение договора дарения)         (наименование налогового органа)
                                                           
                                        Код налогового органа          
ИНН <1>                                                        

СВЕДЕНИЯ О НОТАРИАЛЬНОМ УДОСТОВЕРЕНИИ ДОГОВОРА ДАРЕНИЯ

                    Тип документа                                
                            01 первичный                      
                            02 корректирующий                      
                            03 аннулирующий                      
                                                           
Дата     .     .                                            
                                              (подпись)

ЛИСТ А

Сведения о дарителе - физическом лице

1. Фамилия                                                  
2. Имя                                                  
3. Отчество (при наличии)                                                  
                                                           
4. ИНН (при наличии)                                                  
                                                           
5. Пол   1 - мужской;                                    
            2 - женский                                    
                                                           
6. Дата рождения     .     .                                      
                                                           
7. Место рождения                                                  
                                                           
8. Сведения о документе, удостоверявшем личность:
                                                           
8.1. Код вида документа                                                  
8.2. Серия и номер                                                  
8.3. Наименование органа, выдавшего документ                                            
                                                         
8.4. Код подразделения органа, выдавшего документ (при наличии)                                      
8.5. Дата выдачи     .     .                                      
                                                           
9. Гражданство (код страны)                                                  

Сведения о дарителе - организации

1. Полное наименование организации                                              
                                                           
2. Признак организации   1 - российская организация;                                  
            2 - иностранная организация                                  
                                                           
3. ОГРН <2>                                                    
                                                           
4. ИНН/КПП <3>                     /                              
                                                           
5. Сведения об иностранной организации:                              
                                                           
5.1. Код страны регистрации (инкорпорации)                                      
                                                           
5.2. Регистрационный номер в стране регистрации (инкорпорации)                                      
                                                           
5.3. Код налогоплательщика в стране регистрации (инкорпорации) или его аналог (при наличии)                              

ЛИСТ Б

Сведения об одаряемом физическом лице и нотариальном удостоверении договора дарения

1. Фамилия                                                  
2. Имя                                                  
3. Отчество (при наличии)                                                  
                                                           
4. ИНН (при наличии)                                                  
                                                           
5. Пол   1 - мужской;                                    
            2 - женский                                    
                                                           
6. Дата рождения     .     .                                      
                                                           
7. Место рождения                                                  
                                                           
8. Сведения о документе, удостоверявшем личность (при наличии сведений):
                                                           
8.1. Код вида документа                                                  
8.2. Серия и номер                                                  
8.3. Наименование органа, выдавшего документ                                            
                                                         
                                                           
8.4. Код подразделения органа, выдавшего документ (при наличии)                              
8.5. Дата выдачи     .     .                                      
                                                           
9. Номер записи акта гражданского состояния о рождении ребенка (при наличии)
                                                         
                                                           
10. Гражданство (код страны)                                                  

11. Адрес места жительства (места пребывания) на территории Российской Федерации с указанием муниципального деления

11.1. почтовый индекс (при наличии)                                                              
                                                                               
11.2. субъект Российской Федерации код                                                      
                                                                               
11.3. вид   1 - муниципальный район;                                      
        2 - городской округ;                                      
        3 - внутригородская территория города федерального значения;                                      
        4 - муниципальный округ                                      
        5 - федеральная территория                                      
                                                                               
наименование                                                  
                                                                             
                                                                               
11.4. вид   1 - городское поселение;                                      
        2 - сельское поселение;                                      
        3 - межселенная территория в составе муниципального района;                                      
        4 - внутригородской район городского округа                                      
                                                                               
наименование                                                  
                                                                             
                                                                               
11.5. населенный пункт (город, деревня, село и прочее)                     вид                    
                                                                               
наименование                                                  
                                                                             
                                                                               
11.6. элемент планировочной структуры                     тип                    
                                                                               
наименование                                                  
                                                                             
                                                                             
                                                                               
11.7. элемент улично-дорожной сети                     тип                    
                                                                               
наименование                                                  
                                                                             
                                                                             
                                                                               
                  тип                     номер                                
                                                                               
11.8. здание (строение) / сооружение   тип                     номер                                
                                                                               
                  тип                     номер                                
                                                                               
11.9. помещение в пределах здания (строения), сооружения   тип                     номер                                
      (квартира, офис и прочее)                                      
                                                                               
11.10. помещение в пределах квартиры   тип                     номер                                
                                                               
                                                                               
11.11. уникальный номер адреса объекта адресации в государственном адресном реестре
                                                                             
                                                                               
12. Сведения о нотариальном удостоверении договора дарения:
                                                                               
12.1. Регистрационный номер нотариального действия, внесенный в реестр нотариальных действий единой информационной системы нотариата <4>, при нотариальном удостоверении договора дарения
                                                                             
                                                                               
12.2. Дата удостоверения договора дарения     .     .                                                
                                                                               
13. Сведения о степени родства между дарителем и одаряемым                                                    

ЛИСТ В

Сведения об одаряемой организации и нотариальном удостоверении договора дарения

1. Полное наименование организации                                              
                                                           
2. Признак организации   1 - российская организация;                                  
            2 - иностранная организация                                  
                                                           
3. ОГРН <5>                                                  
                                                           
4. ИНН / КПП <6>                       /                          
                                                           
5. Сведения об иностранной организации:                          
                                                           
5.1. Код страны регистрации (инкорпорации)                                            
                                                           
5.2. Регистрационный номер в стране регистрации (инкорпорации)                                            
                                           
                                                           
5.3. Код налогоплательщика в стране регистрации (инкорпорации) или его аналог (при наличии)                              
                                                           
6. Сведения о нотариальном удостоверении договора дарения:                          
                                                           
6.1. Регистрационный номер нотариального действия, внесенный в реестр нотариальных действий единой информационной системы нотариата <4>, при выдаче свидетельства о праве на наследство
                                                         
                                                           
6.2. Дата удостоверения договора дарения     .     .                                

ЛИСТ Г

Сведения об объекте недвижимого имущества, передаваемого в дар

1. Наименование объекта, передаваемого в дар                                                          
                                                                               
2. Код вида объекта, передаваемого в дар                                                            
                                                                               
3. Кадастровый номер объекта недвижимого имущества
                                                                             
                                                                               
4. Стоимость объекта недвижимого имущества, передаваемого в дар (в рублях)                                              
                                                                               
5. Доля одаряемого в праве собственности на объект недвижимого имущества, передаваемого в дар (простая дробь)                                

ЛИСТ Д

Сведения о транспортном средстве, передаваемом в дар

1. Наименование транспортного средства                                            
                                                           
2. Код вида транспортного средства                                              
                                                           
3 Регистрационный знак транспортного средства, государственный опознавательный знак (для воздушных средств)                        
                                                           
4. Идентификационный номер (VIN)                                                
                                                           
5. Марка, модель (модификация), тип транспортного средства                                        
                                                           
6. Стоимость транспортного средства, передаваемого в дар (в рублях)                                      
                                                           
7. Доля одаряемого в праве собственности на транспортное средство, передаваемое в дар (простая дробь)                          

ЛИСТ Е

Сведения о ценных бумагах и долях в уставных капиталах хозяйственных обществ, передаваемых в дар

1. Наименование ценных бумаг или долей в уставных капиталах хозяйственных обществ                                
                                                           
2. Код вида ценных бумаг или доли в уставном капитале хозяйственного общества                                
                                                           
3. Сведения о ценных бумагах, передаваемых в дар:                                
                                                           
3.1. Эмитент                                                      
                                                           
3.2. Категория (тип) ценных бумаг                                                
                                                           
3.3. Количество                                                    
                                                           
3.4. Государственный регистрационный номер выпуска ценных бумаг                                      
                                                           
3.5. Держатель реестра                                                  
                                                           
4. Сведения о доле в уставном капитале хозяйственного общества, передаваемой в дар:                            
                                                           
4.1. Полное наименование организации                                              
                                                           
4.2. Признак организации   1 - российская организация;                                  
            2 - иностранная организация                                  
                                                           
4.3. ОГРН                                                      
                                                           
4.4. ИНН/КПП                     /                                
                                                           
5. Сведения об иностранной организации:                                
                                                           
5.1. Код страны регистрации (инкорпорации)                                      
                                                           
5.2. Регистрационный номер в стране регистрации (инкорпорации)                                      
                                                           
5.3. Код налогоплательщика в стране регистрации (инкорпорации) или его аналог (при наличии)                              
                                                           
6. Доля одаряемого в праве собственности на ценные бумаги или долю в уставном капитале хозяйственного общества, передаваемые в дар (простая дробь)            
                                                           
7. Номинальная стоимость объекта (доли объекта), передаваемого в дар (в рублях)                                  

<1> Идентификационный номер налогоплательщика.

<2> Основной государственный регистрационный номер.

<3> Код причины постановки на учет.

<4> Часть третья статьи 34.3 Основ законодательства Российской Федерации о нотариате от 11.02.1993 N 4462-1.

<5> Основной государственный регистрационный номер.

<6> Код причины постановки на учет.

Приложение N 3
к приказу ФНС России
от 04.06.2024 N ЕД-7-14/438@

ПОРЯДОК ЗАПОЛНЕНИЯ ФОРМЫ "СВЕДЕНИЯ О ВЫДАЧЕ СВИДЕТЕЛЬСТВА О ПРАВЕ НА НАСЛЕДСТВО"

I. Общие положения

1. Форма "Сведения о выдаче свидетельства о праве на наследство" (далее - Форма) формируется нотариусом, занимающимся частной практикой, или помощником нотариуса либо иным замещающим нотариуса лицом, выдавшим свидетельство о праве на наследство (далее - нотариус).

2. Форма составляется в электронной форме или на бумажном носителе.

3. Форма включает в себя следующие листы:

титульный лист;

лист А "Сведения о наследодателе";

лист Б "Сведения о наследнике - физическом лице и свидетельстве о праве на наследство";

лист В "Сведения о наследнике - организации и свидетельстве о праве на наследство";

лист Г "Сведения о наследуемом объекте недвижимого имущества";

лист Д "Сведения о наследуемом транспортном средстве";

лист Е "Сведения о наследуемых ценных бумагах и долях в уставных капиталах хозяйственных обществ".

4. Для заполнения Формы применяются:

коды видов документов согласно приложению N 1 к настоящему порядку;

коды субъектов Российской Федерации и иных территорий согласно приложению N 2 к настоящему порядку;

наименования и коды видов объектов согласно приложению N 3 к настоящему порядку.

II. Титульный лист

5. На титульном листе указываются следующие сведения о нотариусе:

фамилия, имя, отчество (при наличии) полностью в соответствии с документом, удостоверяющим его личность;

идентификационный номер налогоплательщика (далее - ИНН).

6. На титульном листе указываются наименование налогового органа, в который представляется Форма, и его код.

7. В поле "Тип документа" проставляется один из следующих кодов:

код 01 - при первичном представлении сведений о выдаче свидетельства о праве на наследство (далее - Сведения);

код 02 - в случае исправления ошибки, допущенной в ранее представленных Сведениях (при этом заполняются все ранее представленные листы Формы с учетом внесенных изменений);

код 03 - при аннулировании ранее представленных Сведений.

8. На титульном листе также указывается дата направления документа и проставляется подпись нотариуса в случае представления Формы на бумажном носителе.

III. Лист А "Сведения о наследодателе"

9. В строках 1 - 3 указываются полностью фамилия, имя, отчество (при наличии) наследодателя.

10. В строке 4 указывается ИНН наследодателя (при наличии сведений).

11. В строке 5 указывается пол наследодателя:

"1" - мужской;

"2" - женский.

12. В строках 6 и 7 указываются дата рождения (число, месяц, год) и место рождения наследодателя.

13. По строке 8 указываются сведения о документе, удостоверявшем личность наследодателя (при наличии сведений):

в строке 8.1 - код вида документа согласно приложению N 1 к настоящему порядку;

в строке 8.2 - серия и номер документа;

в строке 8.3 - наименование органа, выдавшего документ;

в строке 8.4 - код подразделения органа, выдавшего документ (при наличии);

в строке 8.5 - дата выдачи документа (число, месяц, год).

14. В строке 9 в поле "Гражданство (код страны)" указывается цифровой код страны в соответствии с Общероссийским классификатором стран мира, гражданином которой являлся наследодатель.

Для лица без гражданства в поле "Гражданство (код страны)" указывается код "999".

15. В строке 10 указывается дата смерти наследодателя (число, месяц, год) в соответствии со свидетельством о смерти.

16. По строке 11 указываются реквизиты свидетельства о смерти наследодателя:

в строке 11.1 - серия и номер;

в строке 11.2 - дата выдачи (число, месяц, год).

Заполнение реквизитов свидетельства о смерти наследодателя обязательно при отсутствии реквизита "Номер записи акта гражданского состояния о смерти" в строке 12.

17. В строке 12 указывается номер записи акта гражданского состояния о смерти, содержащейся в Едином государственном реестре записей актов гражданского состояния (далее - ЕГР ЗАГС).

IV. Лист Б "Сведения о наследнике - физическом лице и свидетельстве о праве на наследство"

18. Лист Б Формы заполняется отдельно по каждому наследнику - физическому лицу.

19. В строках 1 - 3 указываются полностью фамилия, имя, отчество (при наличии) наследника.

20. В строке 4 указывается ИНН наследника (при наличии).

При указании в сведениях о наследнике фамилии, имени, отчества (при наличии) и ИНН наследника, то сведения по строкам 5 - 11 могут не указываться.

21. В строке 5 указывается пол наследника:

"1" - мужской;

"2" - женский.

22. В строках 6 и 7 указываются дата рождения (число, месяц, год) и место рождения наследника.

23. По строке 8 указываются сведения о документе, удостоверявшем личность наследника:

в строке 8.1 - код вида документа согласно приложению N 1 к настоящему порядку;

в строке 8.2 - серия и номер документа;

в строке 8.3 - наименование органа, выдавшего документ;

в строке 8.4 - код подразделения органа, выдавшего документ (при наличии);

в строке 8.5 - дата выдачи документа (число, месяц, год).

Заполнение сведений о документе, удостоверяющем личность наследника, является обязательным для лиц, достигших 14-летнего возраста.

24. В строке 9 указывается номер записи акта гражданского состояния о рождении ребенка, содержащейся в ЕГР ЗАГС, для лиц, не достигших 14-летнего возраста, государственная регистрация рождения которых произведена после 01.10.2018.

В отношении лиц, не достигших 14-летнего возраста, сведения о свидетельстве о рождении по строкам 8.1 - 8.5 могут не заполняться при указании в строке 9 номера записи акта гражданского состояния о рождении, содержащейся в ЕГР ЗАГС.

25. В строке 10 в поле "Гражданство (код страны)" указывается цифровой код страны в соответствии с Общероссийским классификатором стран мира, гражданином которой является наследник.

Для лица без гражданства в поле "Гражданство (код страны)" указывается код "999".

26. По строке 11 указываются сведения об адресе места жительства (места пребывания) на территории Российской Федерации наследника, представляемые с указанием муниципального образования:

1) в строке 11.1 - почтовый индекс (при наличии);

2) в строке 11.2 - код субъекта Российской Федерации согласно приложению N 2 к настоящему порядку;

3) в строке 11.3 в поле "вид" - цифровое значение, соответствующее виду муниципального образования:

для муниципального района - "1";

для городского округа - "2";

для внутригородской территории города федерального значения - "3";

для муниципального округа - "4";

для федеральной территории - "5".

В поле "наименование" - наименование вида муниципального образования;

4) в строке 11.4 в поле "вид" - цифровое значение, соответствующее виду муниципального образования:

для городского поселения - "1";

для сельского поселения - "2";

для межселенной территории в составе муниципального района - "3";

для внутригородского района городского округа - "4".

В поле "наименование" - наименование вида муниципального образования.

В случае проставления в поле "вид" цифрового значения "3" поле "наименование" заполняется при наличии наименования межселенной территории в составе муниципального района;

5) в строке 11.5 - населенный пункт (город, деревня, село и прочее).

В поле "вид" - сокращенное наименование вида населенного пункта.

В поле "наименование" - наименование населенного пункта;

6) в строке 11.6 - элемент планировочной структуры.

В поле "тип" - сокращенное наименование типа элемента планировочной структуры.

В поле "наименование" - наименование соответствующего типа элемента планировочной структуры;

7) в строке 11.7 - элемент улично-дорожной сети.

В поле "тип" - сокращенное наименование типа элемента улично-дорожной сети.

В поле "наименование" - наименование соответствующего типа элемента улично-дорожной сети;

8) в строке 11.8 - здание (строение)/сооружение.

В поле "тип" - сокращенное наименование типа элемента объекта адресации.

В поле "номер" - номер соответствующего типа элемента объекта адресации.

При наличии в структуре адреса объекта адресации одновременно нескольких типов элементов объектов адресации (строение, сооружение, корпус, литер и прочее) последовательно заполняются тип и наименование всех имеющихся элементов данного адреса;

9) в строке 11.9 - помещение в пределах здания (строения), сооружения.

В поле "тип" - сокращенное наименование типа элемента объекта адресации.

В поле "номер" - номер соответствующего типа элемента объекта адресации;

10) в строке 11.10 - помещение в пределах квартиры.

В поле "тип" - сокращенное наименование типа элемента объекта адресации.

В поле "номер" - номер соответствующего элемента объекта адресации;

11) в строке 11.11 - уникальный номер адреса объекта адресации в государственном адресном реестре, заполняемый автоматически при наборе адреса, содержащегося в государственном адресном реестре, в случае представления его в электронной форме.

При отсутствии адреса места жительства (места пребывания) на территории Российской Федерации у наследника сведения по строке 11 (11.1 - 11.11) не заполняются.

27. По строке 12 указываются сведения о свидетельстве о праве на наследство:

в строке 12.1 - серия и номер;

в строке 12.2 - дата выдачи (число, месяц, год);

в строке 12.3 - регистрационный номер нотариального действия, внесенный в реестр нотариальных действий единой информационной системы нотариата <1>, при выдаче свидетельства о праве на наследство.

V. Лист В "Сведения о наследнике - организации и о свидетельстве о праве на наследство"

28. Лист В Формы заполняется отдельно по каждому наследнику - организации.

29. В строке 1 указывается полное наименование наследника - организации.

30. В строке 2 в поле "Признак организации" указывается:

"1" - если наследником является российская организация;

"2" - если наследником является иностранная организация.

31. В строке 3 указывается основной государственный регистрационный номер (далее - ОГРН) для российской организации.

32. В строке 4 указываются ИНН и код причины постановки на учет (далее - КПП) наследника - организации.

При отсутствии ИНН и КПП у иностранной организации заполнение сведений по строкам 5.1 - 5.3 обязательно.

33. По строке 5 указываются сведения об иностранной организации:

в строке 5.1 - код страны регистрации (инкорпорации);

в строке 5.2 - регистрационный номер в стране регистрации (инкорпорации);

в строке 5.3 - код налогоплательщика в стране регистрации (инкорпорации) или его аналог (при наличии).

34. По строке 6 указываются сведения о свидетельстве о праве на наследство:

в строке 6.1 - серия и номер;

в строке 6.2 - дата выдачи (число, месяц, год);

в строке 6.3 - регистрационный номер нотариального действия, внесенный в реестр нотариальных действий единой информационной системы нотариата <1>, при выдаче свидетельства о праве на наследство.

<1> Часть третья статьи 34.3 Основ законодательства Российской Федерации о нотариате от 11.02.1993 N 4462-1.

VI. Лист Г "Сведения о наследуемом объекте недвижимого имущества"

35. Лист Г Формы заполняется отдельно по каждому наследуемому объекту недвижимого имущества, в том числе земельному участку.

36. В строке 1 указывается наименование наследуемого объекта недвижимого имущества согласно приложению N 3 к настоящему порядку.

37. В строке 2 указывается код вида наследуемого объекта недвижимого имущества согласно приложению N 3 к настоящему порядку.

38. В строке 3 указывается кадастровый (условный, инвентарный) номер объекта наследуемого недвижимого имущества (при наличии).

При указании кадастрового или условного номера объекта наследуемого недвижимого имущества сведения об адресе объекта недвижимого имущества по строке 6 не заполняются.

В случае указания инвентарного номера наследуемого объекта недвижимого имущества заполнение сведений об адресе объекта недвижимого имущества по строке 6 обязательно.

39. В строке 4 указывается доля наследодателя в объекте недвижимого имущества (простая дробь).

Пример заполнения:

если наследодатель является единоличным собственником наследуемого объекта недвижимого имущества (без разделения на доли), то указывается "1";

если наследодателю принадлежит 1/2 доли в праве собственности на объект недвижимого имущества, то указывается "1/2".

40. В строке 5 указывается доля наследника в праве собственности (в праве пожизненного наследуемого владения) (простая дробь).

Пример заполнения:

если наследуется объект недвижимого имущества (например, квартира) и в свидетельстве о праве на наследство указан один наследник, то указывается "1";

если наследуется объект недвижимого имущества (например, квартира) и в свидетельстве о праве на наследство указаны два наследника, то указывается "1/2" при представлении сведений о каждом из выданных свидетельств о праве на наследство;

если наследуется 1/2 доли в праве собственности на недвижимое имущество (например, квартиру) и в свидетельстве о праве на наследство указан один наследник, то указывается "1/2";

если наследуется 1/2 доли в праве собственности на недвижимое имущество (например, квартиру) и в свидетельстве о праве на наследство указаны два наследника, то указывается "1/4" при представлении сведений о каждом из выданных свидетельств о праве на наследство.

41. При указании инвентарного номера наследуемого объекта недвижимого имущества по строке 6 заполняются сведения об адресе на территории Российской Федерации этого объекта, представляемые с указанием муниципального образования:

1) в строке 6.1 - почтовый индекс (при наличии);

2) в строке 6.2 - код субъекта Российской Федерации согласно приложению N 2 к настоящему порядку;

3) в строке 6.3 в поле "вид" - цифровое значение, соответствующее виду муниципального образования:

для муниципального района - "1";

для городского округа - "2";

для внутригородской территории города федерального значения - "3";

для муниципального округа - "4";

для федеральной территории - "5".

В поле "наименование" - наименование соответствующего вида муниципального образования;

4) в строке 6.4 в поле "вид" - цифровое значение, соответствующее виду муниципального образования:

для городского поселения - "1";

для сельского поселения - "2";

для межселенной территории в составе муниципального района - "3";

для внутригородского района городского округа - "4".

В поле "наименование" - наименование соответствующего вида муниципального образования.

В случае проставления в поле "вид" цифрового значения "3" поле "наименование" заполняется при наличии наименования межселенной территории в составе муниципального района;

5) в строке 6.5 - населенный пункт (город, деревня, село и прочее).

В поле "вид" - сокращенное наименование вида населенного пункта.

В поле "наименование" - наименование соответствующего населенного пункта;

6) в строке 6.6 - элемент планировочной структуры.

В поле "тип" - сокращенное наименование типа элемента планировочной структуры.

В поле "наименование" - наименование соответствующего типа элемента планировочной структуры;

7) в строке 6.7 - элемент улично-дорожной сети.

В поле "тип" - сокращенное наименование типа элемента улично-дорожной сети.

В поле "наименование" - наименование соответствующего типа элемента улично-дорожной сети;

8) в строке 6.8 - здание (строение)/сооружение.

В поле "тип" - сокращенное наименование типа элемента объекта адресации.

В поле "номер" - номер соответствующего типа элемента объекта адресации.

При наличии в структуре адреса объекта адресации одновременно нескольких типов элементов объектов адресации (строение, сооружение, корпус, литер и прочее) последовательно заполняются тип и наименование всех имеющихся элементов данного адреса;

9) в строке 6.9 - помещение в пределах здания (строения), сооружения или машино-место.

В поле "тип" - сокращенное наименование типа элемента объекта адресации.

В поле "номер" - номер соответствующего типа элемента объекта адресации;

10) в строке 6.10 - помещение в пределах квартиры.

В поле "тип" - сокращенное наименование типа элемента объекта адресации.

В поле "номер" - номер соответствующего элемента объекта адресации;

11) в строке 6.11 - номер земельного участка, если наследуемым объектом недвижимого имущества является земельный участок;

12) в строке 6.12 - уникальный номер адреса объекта адресации в государственном адресном реестре, заполняемый автоматически при наборе адреса, содержащегося в государственном адресном реестре, в случае представления его в электронной форме.

VII. Лист Д "Сведения о наследуемом транспортном средстве"

42. Лист Д Формы заполняется отдельно по каждому наследуемому транспортному средству, которое было зарегистрировано на наследодателя.

43. В строках 1 - 2 указываются наименование и код вида транспортного средства согласно приложению N 3 к настоящему порядку.

44. В строке 3 указывается регистрационный знак транспортного средства, государственный опознавательный знак (для воздушных средств).

45. В строке 4 указывается идентификационный номер транспортного средства (VIN).

46. В строке 5 указываются марка, модель (модификация), тип транспортного средства.

47. В строке 6 указывается назначение (категория) транспортного средства.

48. В строке 7 указывается год выпуска транспортного средства.

49. В строке 8 указывается доля наследника в праве собственности на наследуемое транспортное средство (простая дробь).

VIII. Лист Е "Сведения о наследуемых ценных бумагах и долях в уставных капиталах хозяйственных обществ"

50. Лист Е Формы заполняется отдельно по каждому виду (типу) ценных бумаг, а также по доле в уставном капитале каждого хозяйственного общества, входящих в состав наследуемого имущества.

51. В строке 1 указывается наименование ценных бумаг или долей в уставных капиталах хозяйственных обществ согласно приложению N 3 к настоящему порядку.

52. В строке 2 указывается код вида ценных бумаг или доли в уставном капитале хозяйственного общества согласно приложению N 3 к настоящему порядку.

53. По строке 3 указываются сведения о наследуемых ценных бумагах:

в строке 3.1 - эмитент;

в строке 3.2 - категория (тип) ценных бумаг;

в строке 3.3 - количество;

в строке 3.4 - государственный регистрационный номер выпуска ценных бумаг;

в строке 3.5 - держатель реестра.

Для иностранных организаций по строке 3.5 сведения о держателе реестра ценных бумаг указываются при наличии таких сведений.

54. По строке 4 указываются сведения о наследуемой доле в уставном капитале хозяйственного общества:

1) в строке 4.1 - полное наименование организации;

2) в строке 4.2 в поле "Признак организации" проставляется:

"1" - при наследовании доли в уставном капитале российской организацией;

"2" - при наследовании доли в уставном капитале иностранной организацией;

3) в строке 4.3 - ОГРН для российской организации;

4) в строке 4.4 - ИНН и КПП организации.

При отсутствии ИНН и КПП у иностранной организации заполнение сведений по строкам 5.1. - 5.3 обязательно.

55. По строке 5 указываются сведения об иностранной организации, доля в уставном капитале которой наследуется:

в строке 5.1 - код страны регистрации (инкорпорации);

в строке 5.2 - регистрационный номер в стране регистрации (инкорпорации);

в строке 5.3 - код налогоплательщика в стране регистрации (инкорпорации) или его аналог (при наличии).

56. В строке 6 указывается доля наследника в праве собственности на наследуемые ценные бумаги или долю в уставном капитале общественного хозяйства (простая дробь).

57. В строке 7 указывается номинальная стоимость наследуемого объекта (доли объекта), исчисляемая в рублях.

Приложение N 1
к порядку заполнения формы
"Сведения о выдаче свидетельства
о праве на наследство",
утвержденному приказом ФНС России
от 04.06.2024 N ЕД-7-14/438@

КОДЫ ВИДОВ ДОКУМЕНТОВ

Код Наименование документа
01 Паспорт гражданина Союза Советских Социалистических Республик
03 Свидетельство о рождении
05 Справка об освобождении из места лишения свободы
07 Военный билет
08 Временное удостоверение, выданное взамен военного билета
09 Дипломатический паспорт
10 Паспорт иностранного гражданина
11 Свидетельство о рассмотрении ходатайства о признании лица беженцем на территории Российской Федерации по существу
12 Вид на жительство в Российской Федерации
13 Удостоверение беженца
14 Временное удостоверение личности гражданина Российской Федерации
15 Разрешение на временное проживание в Российской Федерации
19 Свидетельство о предоставлении временного убежища на территории Российской Федерации
21 Паспорт гражданина Российской Федерации
22 Паспорт гражданина Российской Федерации, удостоверяющий личность гражданина Российской Федерации за пределами территории Российской Федерации
23 Свидетельство о рождении, выданное уполномоченным органом иностранного государства
24 Удостоверение личности военнослужащего Российской Федерации
26 Паспорт моряка
27 Военный билет офицера запаса
61 Свидетельство о регистрации по месту жительства
62 Вид на жительство иностранного гражданина
63 Свидетельство о регистрации по месту пребывания
91 Иные документы, признаваемые в соответствии с законодательством Российской Федерации или в соответствии с международными договорами Российской Федерации в качестве документов, удостоверяющих личность налогоплательщика

Приложение N 2
к порядку заполнения формы
"Сведения о выдаче свидетельства
о праве на наследство",
утвержденному приказом ФНС России
от 04.06.2024 N ЕД-7-14/438@

КОДЫ СУБЪЕКТОВ РОССИЙСКОЙ ФЕДЕРАЦИИ И ИНЫХ ТЕРРИТОРИЙ

Код Наименование
01 Республика Адыгея (Адыгея)
02 Республика Башкортостан
03 Республика Бурятия
04 Республика Алтай
05 Республика Дагестан
06 Республика Ингушетия
07 Кабардино-Балкарская Республика
08 Республика Калмыкия
09 Карачаево-Черкесская Республика
10 Республика Карелия
11 Республика Коми
12 Республика Марий Эл
13 Республика Мордовия
14 Республика Саха (Якутия)
15 Республика Северная Осетия - Алания
16 Республика Татарстан (Татарстан)
17 Республика Тыва
18 Удмуртская Республика
19 Республика Хакасия
20 Чеченская Республика
21 Чувашская Республика - Чувашия
22 Алтайский край
23 Краснодарский край
24 Красноярский край
25 Приморский край
26 Ставропольский край
27 Хабаровский край
28 Амурская область
29 Архангельская область
30 Астраханская область
31 Белгородская область
32 Брянская область
33 Владимирская область
34 Волгоградская область
35 Вологодская область
36 Воронежская область
37 Ивановская область
38 Иркутская область
39 Калининградская область
40 Калужская область
41 Камчатский край
42 Кемеровская область - Кузбасс
43 Кировская область
44 Костромская область
45 Курганская область
46 Курская область
47 Ленинградская область
48 Липецкая область
49 Магаданская область
50 Московская область
51 Мурманская область
52 Нижегородская область
53 Новгородская область
54 Новосибирская область
55 Омская область
56 Оренбургская область
57 Орловская область
58 Пензенская область
59 Пермский край
60 Псковская область
61 Ростовская область
62 Рязанская область
63 Самарская область
64 Саратовская область
65 Сахалинская область
66 Свердловская область
67 Смоленская область
68 Тамбовская область
69 Тверская область
70 Томская область
71 Тульская область
72 Тюменская область
73 Ульяновская область
74 Челябинская область
75 Забайкальский край
76 Ярославская область
77 г. Москва
78 г. Санкт-Петербург
79 Еврейская автономная область
83 Ненецкий автономный округ
86 Ханты-Мансийский автономный округ - Югра
87 Чукотский автономный округ
89 Ямало-Ненецкий автономный округ
90 Запорожская область
91 Республика Крым
92 г. Севастополь
93 Донецкая Народная Республика
94 Луганская Народная Республика
95 Херсонская область
99 Иные территории, включая город и космодром Байконур

Приложение N 3
к порядку заполнения формы
"Сведения о выдаче свидетельства
о праве на наследство",
утвержденному приказом ФНС России
от 04.06.2024 N ЕД-7-14/438@

НАИМЕНОВАНИЯ И КОДЫ ВИДОВ ОБЪЕКТОВ

Наименования и коды видов объектов недвижимости

Код Наименование объекта
100 00 Земельный участок
301 00 Жилой дом
301 10 Часть жилого дома
302 00 Квартира
302 10 Комната
304 00 Садовый дом
305 00 Гараж
305 10 Машино-место
306 00 Иное здание, строение, помещение и сооружение
315 00 Объект незавершенного строительства
340 00 Единый недвижимый комплекс

Наименования и коды видов транспортных средств

Код Наименование транспортного средства
Автомототранспортные средства
510 00 Автомобиль легковой
520 01 Автомобиль грузовой
540 00 Автобус
561 00 Мотоцикл
562 00 Мотороллер
590 15 Специальные и специализированные транспортные средства
Маломерные судна
422 00 Яхта
423 00 Катер
424 00 Гидроцикл
425 00 Моторная лодка
426 00 Парусно-моторное судно
427 00 Несамоходное (буксируемое) судно
429 00 Другое водное транспортное средство
Морские, речные судна, в том числе смешанного (река-море) плавания
420 12 Судно пассажирское морское и речное самоходное
420 13 Судно грузовое морское и речное самоходное
420 21 Судно промысловое морское и речное самоходное
420 22 Судно промысловое морское и речное несамоходное
420 32 Спортивное, туристское и прогулочное судно самоходное
420 33 Спортивное, туристское и прогулочное судно несамоходное
426 00 Парусно-моторное судно
427 00 Несамоходное (буксируемое) судно
427 01 Судно пассажирское и грузовое морское и речное несамоходное
428 00 Водное транспортное средство, не имеющее двигателя
429 10 Другое водное транспортное средство самоходное
429 11 Пожарное судно
429 12 Судно аварийно-технической службы
429 13 Судно медицинской службы
429 21 Другое водное транспортное средство несамоходное, для которого определяется валовая вместимость
429 22 Прочее водное транспортное средство
Самоходные машины и другие виды техники
530 01 Трактор сельскохозяйственный
530 03 Самоходный комбайн
530 05 Прочий трактор, комбайн и специальная машина
566 00 Мотосани
567 00 Снегоход
570 00 Прочее самоходное транспортное средство, машина и механизм на пневматическом и гусеничном ходу
Воздушные суда
411 12 Самолет пассажирский
411 13 Самолет грузовой
411 20 Самолет прочий
411 21 самолет пожарный
411 22 самолет аварийно-технической службы
411 23 самолет санитарной авиации и медицинской службы
411 24 другой самолет
412 12 Вертолет пассажирский
412 13 Вертолет грузовой
412 20 Вертолет прочий
412 21 вертолет пожарный
412 22 вертолет аварийно-технической службы
412 23 вертолет санитарной авиации и медицинской службы
412 24 другой вертолет
413 00 Воздушное транспортное средство, не имеющее двигателя
414 01 самолет, имеющий реактивный двигатель
419 01 иное воздушное судно, имеющее двигатель

Наименования и коды видов ценных бумаг и доли в капитале хозяйственного общества

Код Наименование ценных бумаг и доли в капитале хозяйственного общества
624 00 Ценная бумага
624 01 Акция
624 02 Вексель
624 03 Закладная
624 04 Инвестиционный пай паевого инвестиционного фонда
624 05 Коносамент
624 06 Облигация
624 07 Чек
624 08 Иная ценная бумага
625 00 Доля в капитале хозяйственного общества

Приложение N 4
к приказу ФНС России
от 04.06.2024 N ЕД-7-14/438@

ПОРЯДОК ЗАПОЛНЕНИЯ ФОРМЫ "СВЕДЕНИЯ О НОТАРИАЛЬНОМ УДОСТОВЕРЕНИИ ДОГОВОРА ДАРЕНИЯ"

I. Общие положения

1. Форма "Сведения о нотариальном удостоверении договора дарения" (далее - Форма) формируется нотариусом, занимающимся частной практикой, или помощником нотариуса либо иным замещающим нотариуса лицом, осуществившим нотариальное удостоверение договора дарения (далее - нотариус).

2. Форма составляется в электронной форме или на бумажном носителе.

3. Форма включает в себя следующие листы:

титульный лист;

лист А "Сведения о дарителе - физическом лице" и "Сведения о дарителе - организации";

лист Б "Сведения об одаряемом физическом лице и нотариальном удостоверении договора дарения";

лист В "Сведения об одаряемой организации и нотариальном удостоверении договора дарения";

лист Г "Сведения об объекте недвижимого имущества, передаваемого в дар";

лист Д "Сведения о транспортном средстве, передаваемом в дар";

лист Е "Сведения о ценных бумагах и долях в уставных капиталах хозяйственных обществ, передаваемых в дар".

4. Для заполнения Формы применяются:

коды видов документов согласно приложению N 1 к настоящему порядку;

коды субъектов Российской Федерации и иных территорий согласно приложению N 2 к настоящему порядку;

наименования и коды видов объектов согласно приложению N 3 к настоящему порядку.

II. Титульный лист

5. На титульном листе указываются следующие сведения о нотариусе:

фамилия, имя, отчество (при наличии) полностью в соответствии с документом, удостоверяющим его личность;

идентификационный номер налогоплательщика (далее - ИНН).

6. На титульном листе указываются наименование налогового органа, в который представляется Форма, и его код.

7. В поле "Тип документа" проставляется один из следующих кодов:

код 01 - при первичном представлении сведений о нотариальном удостоверении договора дарения (далее - Сведения);

код 02 - в случае исправления ошибки, допущенной в ранее представленных Сведениях (при этом заполняются все ранее представленные листы Формы с учетом внесенных изменений);

код 03 - при аннулировании ранее представленных Сведений.

8. В случае представления Формы на бумажном носителе на титульном листе указывается дата направления документа и проставляется подпись нотариуса.

III. Лист А

"Сведения о дарителе - физическом лице"

9. Лист А Формы в разделе "Сведения о дарителе - физическом лице" заполняется отдельно по каждому дарителю - физическому лицу.

10. В строках 1 - 3 указываются полностью фамилия, имя, отчество (при наличии) дарителя.

11. В строке 4 указывается ИНН дарителя (при наличии).

При указании в сведениях о дарителе фамилии, имени, отчества (при наличии) и ИНН дарителя, то сведения по строкам 5 - 9 могут не указываться.

12. В строке 5 указывается пол дарителя:

код "1" - мужской;

код "2" - женский.

13. В строках 6 и 7 указываются дата рождения (число, месяц, год) и место рождения дарителя соответственно.

14. По строке 8 указываются сведения о документе, удостоверяющем личность дарителя:

в строке 8.1 - код вида документа согласно приложению N 1 к настоящему порядку;

в строке 8.2 - серия и номер документа;

в строке 8.3 - наименование органа, выдавшего документ;

в строке 8.4 - код подразделения органа, выдавшего документ (при наличии);

в строке 8.5 - дата выдачи документа (число, месяц, год).

15. В строке 9 в поле "Гражданство (код страны)" указывается цифровой код страны в соответствии с Общероссийским классификатором стран мира, гражданином которой является даритель.

Для лица без гражданства в поле "Гражданство (код страны)" указывается код "999".

"Сведения о дарителе - организации"

16. Лист А Формы в разделе "Сведения о дарителе - организации" заполняется отдельно по каждому дарителю - организации.

17. В строке 1 указывается полное наименование организации - дарителе.

18. В строке 2 в поле "Признак организации" указывается:

"1" - если дарителем является российская организация;

"2" - если дарителем является иностранная организация.

19. В строке 3 указывается основной государственный регистрационный номер (далее - ОГРН) для российской организации.

20. В строке 4 указываются ИНН и код причины постановки на учет (далее - КПП) организации - дарителя.

При отсутствии ИНН и КПП у иностранной организации заполнение сведений по строкам 5.1 - 5.3 обязательно.

21. По строке 5 указываются сведения об иностранной организации:

в строке 5.1 - код страны регистрации (инкорпорации);

в строке 5.2 - регистрационный номер в стране регистрации (инкорпорации);

в строке 5.3 - код налогоплательщика в стране регистрации (инкорпорации) или его аналог (при наличии).

IV. Лист Б "Сведения об одаряемом физическом лице и нотариальном удостоверении договора дарения"

22. Лист Б Формы заполняется отдельно по каждому одаряемому физическому лицу.

23. В строках 1 - 3 указываются полностью фамилия, имя, отчество (при наличии) одаряемого.

24. В строке 4 указывается ИНН одаряемого (при наличии).

При указании в сведениях об одаряемом фамилии, имени, отчества (при наличии) и ИНН одаряемого, то сведения по строкам 5 - 11.11 могут не указываться.

25. В строке 5 указывается пол одаряемого:

"1" - мужской;

"2" - женский.

26. В строках 6 и 7 указываются дата рождения (число, месяц, год) и место рождения одаряемого соответственно.

27. По строке 8 указываются сведения о документе, удостоверяющем личность одаряемого:

в строке 8.1 - код вида документа согласно приложению N 1 к настоящему порядку;

в строке 8.2 - серия и номер документа;

в строке 8.3 - наименование органа, выдавшего документ;

в строке 8.4 - код подразделения органа, выдавшего документ (при наличии);

в строке 8.5 - дата выдачи документа (число, месяц, год).

Заполнение сведений о документе, удостоверяющем личность одаряемого, является обязательным для лиц, достигших 14-летнего возраста.

28. В строке 9 указывается номер записи акта гражданского состояния о рождении ребенка, содержащейся в Едином государственном реестре записей актов гражданского состояния (далее - ЕГР ЗАГС), для лиц, не достигших 14-летнего возраста, государственная регистрация рождения которых произведена после 01.10.2018.

В отношении лиц, не достигших 14-летнего возраста, сведения о свидетельстве о рождении по строкам 8.1 - 8.5 могут не заполняться при указании в строке 9 номера записи акта гражданского состояния о рождении, содержащейся в ЕГР ЗАГС.

29. В строке 10 в поле "Гражданство (код страны)" указывается цифровой код страны в соответствии с Общероссийским классификатором стран мира, гражданином которой является одаряемый.

Для лица без гражданства в поле "Гражданство (код страны)" указывается код "999".

30. В строке 11 сведения об адресе места жительства (места пребывания) на территории Российской Федерации одаряемого, представляемые с указанием муниципального образования:

1) в строке 11.1 - почтовый индекс (при наличии);

2) в строке 11.2 - код субъекта Российской Федерации согласно приложению N 2 к настоящему порядку;

3) в строке 11.3 в поле "вид" - цифровое значение, соответствующее виду муниципального образования:

для муниципального района - "1";

для городского округа - "2";

для внутригородской территории города федерального значения - "3";

для муниципального округа - "4";

для федеральной территории - "5".

В поле "наименование" - наименование соответствующего вида муниципального образования;

4) в строке 11.4 в поле "вид" - цифровое значение, соответствующее виду муниципального образования:

для городского поселения - "1";

для сельского поселения - "2";

для межселенной территории в составе муниципального района - "3";

для внутригородского района городского округа - "4".

В поле "наименование" - наименование соответствующего вида муниципального образования.

В случае проставления в поле "вид" цифрового значения "3" поле "наименование" заполняется при наличии наименования межселенной территории в составе муниципального района;

5) в строке 11.5 - населенный пункт (город, деревня, село и прочее).

В поле "вид" - сокращенное наименование вида населенного пункта.

В поле "наименование" - наименование соответствующего населенного пункта;

6) в строке 11.6 - элемент планировочной структуры.

В поле "тип" - сокращенное наименование типа элемента планировочной структуры.

В поле "наименование" - наименование соответствующего типа элемента планировочной структуры;

7) в строке 11.7 - элемент улично-дорожной сети.

В поле "тип" - сокращенное наименование типа элемента улично-дорожной сети.

В поле "наименование" - наименование соответствующего типа элемента улично-дорожной сети;

8) в строке 11.8 - здание (строение)/сооружение.

В поле "тип" - сокращенное наименование типа элемента объекта адресации.

В поле "номер" - номер соответствующего типа элемента объекта адресации.

При наличии в структуре адреса объекта адресации одновременно нескольких типов элементов объектов адресации (строение, сооружение, корпус, литер и прочее) последовательно указываются тип и наименование всех имеющихся элементов данного адреса;

9) в строке 11.9 - помещение в пределах здания (строения), сооружения.

В поле "тип" - сокращенное наименование типа элемента объекта адресации.

В поле "номер" - номер соответствующего типа элемента объекта адресации;

10) в строке 11.10 - помещение в пределах квартиры.

В поле "тип" - сокращенное наименование типа элемента объекта адресации.

В поле "номер" - номер соответствующего элемента объекта адресации;

11) в строке 11.11 - уникальный номер адреса объекта адресации в государственном адресном реестре, заполняемый автоматически при наборе адреса, содержащегося в государственном адресном реестре, в случае представления его в электронной форме.

При отсутствии адреса места жительства (места пребывания) на территории Российской Федерации у одаряемого сведения по строке 11 (11.1 - 11.11) не заполняются.

31. По строке 12 заполняются сведения о нотариальном удостоверении договора дарения:

в строке 12.1 - регистрационный номер нотариального действия, внесенный в реестр нотариальных действий единой информационной системы нотариата <1>, при нотариальном удостоверении договора дарения;

<1> Часть третья статьи 34.3 Основ законодательства Российской Федерации о нотариате от 11.02.1993 N 4462-1.

в строке 12.2 - дата удостоверения договора дарения.

32. В строке 13 указываются сведения о степени родства между дарителем - физическим лицом и одаряемым.

V. Лист В "Сведения об одаряемой организации и нотариальном удостоверении договора дарения"

33. Лист В Формы заполняется отдельно по каждой одаряемой организации.

34. В строке 1 указывается полное наименование одаряемой организации.

35. В строке 2 в поле "Признак организации" указывается:

"1" - если одаряемой организацией является российская организация;

"2" - если одаряемой организацией является иностранная организация.

36. В строке 3 для российской организации указывается ОГРН.

37. В строке 4 указываются ИНН и КПП одаряемой организации.

При отсутствии ИНН и КПП у иностранной организации заполнение сведений по строкам 5.1 - 5.3 обязательно.

38. По строке 5 заполняются сведения об иностранной организации:

в строке 5.1 - код страны регистрации (инкорпорации);

в строке 5.2 - регистрационный номер в стране регистрации (инкорпорации);

в строке 5.3 - код налогоплательщика в стране регистрации (инкорпорации) или его аналог (при наличии).

39. По строке 6 указываются сведения о нотариальном удостоверении договора дарения:

в строке 6.1 - регистрационный номер нотариального действия, внесенный в реестр нотариальных действий единой информационной системы нотариата <1>, при нотариальном удостоверении договора дарения;

в строке 6.2 - дата удостоверения договора дарения (число, месяц, год).

VI. Лист Г "Сведения об объекте недвижимого имущества, передаваемого в дар"

40. Лист Г Формы заполняется отдельно по каждому объекту недвижимого имущества, в том числе земельному участку, передаваемому в дар одаряемому физическому лицу либо одаряемой организации.

41. В строке 1 указывается наименование объекта, передаваемого в дар, согласно приложению N 3 к настоящему порядку.

42. В строке 2 указывается код вида объекта, передаваемого в дар, в согласно приложению N 3 к настоящему порядку.

43. В строке 3 указывается кадастровый номер объекта недвижимого имущества (в том числе земельного участка), передаваемого в дар.

44. В строке 4 указывается стоимость объекта недвижимого имущества (в том числе земельного участка), передаваемого в дар, в рублях.

45. В строке 5 указывается доля одаряемого в праве собственности на объект недвижимого имущества, передаваемого в дар (простая дробь).

VII. Лист Д "Сведения о транспортном средстве, передаваемом в дар"

46. Лист Д Формы заполняется отдельно по каждому передаваемому в дар транспортному средству, которое зарегистрировано в соответствии с законодательством Российской Федерации на дарителя.

47. В строках 1 - 2 указываются наименование и код вида наследуемого транспортного средства согласно приложению N 3 к настоящему порядку.

48. В строке 3 указывается регистрационный знак транспортного средства, государственный опознавательный знак (для воздушных средств).

49. В строке 4 указывается идентификационный номер (VIN).

50. В строке 5 указывается марка, модель (модификация), тип транспортного средства.

51. В строке 6 указывается стоимость транспортного средства, передаваемого в дар, в рублях.

52. В строке 7 указывается доля одаряемого в праве собственности на транспортное средство, передаваемое в дар (простая дробь).

VIII. Лист Е "Сведения о ценных бумагах и долях в уставных капиталах хозяйственных обществ, передаваемых в дар"

53. Лист Е Формы заполняется отдельно по каждому виду (типу) ценных бумаг, а также по доле в уставном капитале каждого хозяйственного общества, передаваемых в дар.

54. В строке 1 указывается наименование ценных бумаг или доли в уставном капитале хозяйственного общества согласно приложению N 3 к настоящему порядку.

55. В строке 2 указывается код вида ценных бумаг или доли в уставном капитале хозяйственного общества согласно приложению N 3 к настоящему порядку.

56. По строке 3 указываются сведения о передаваемых ценных бумагах:

в строке 3.1 - эмитент;

в строке 3.2 - категория (тип) ценных бумаг;

в строке 3.3 - количество;

в строке 3.4 - государственный регистрационный номер выпуска ценных бумаг;

в строке 3.5 - держатель реестра.

Для иностранных организаций по строке 3.5 сведения о держателе реестра ценных бумаг указываются при наличии таких сведений.

57. По строке 4 сведения о доле в уставном капитале хозяйственного общества, передаваемой в дар:

1) в строке 4.1 - полное наименование организации;

2) в строке 4.2 в поле "Признак организации" проставляется:

"1" - при передаче в дар доли в уставном капитале российской организации;

"2" - при передаче в дар доли в уставном капитале иностранной организации;

3) в строке 4.3 - ОГРН для российской организации;

4) в строке 4.4 - ИНН и КПП организации.

При отсутствии ИНН и КПП у иностранной организации заполнение сведений по строкам 5.1. - 5.3 обязательно.

58. По строке 5 заполняются сведения об иностранной организации, доля в уставном капитале которой передается в дар:

в строке 5.1 - код страны регистрации (инкорпорации);

в строке 5.2 - регистрационный номер в стране регистрации (инкорпорации);

в строке 5.3 - код налогоплательщика в стране регистрации (инкорпорации) или его аналог (при наличии).

59. В строке 6 указывается доля одаряемого в праве собственности на ценные бумаги или долю в уставном капитале хозяйственного общества, передаваемые в дар (простая дробь).

60. В строке 7 указывается номинальная стоимость объекта (доли объекта), передаваемого в дар (в рублях).

Приложение N 1
к порядку заполнения формы
"Сведения о нотариальном
удостоверении договора дарения",
утвержденному приказом ФНС России
от 04.06.2024 N ЕД-7-14/438@

КОДЫ ВИДОВ ДОКУМЕНТОВ

Код Наименование документа
01 Паспорт гражданина Союза Советских Социалистических Республик
03 Свидетельство о рождении
05 Справка об освобождении из места лишения свободы
07 Военный билет
08 Временное удостоверение, выданное взамен военного билета
09 Дипломатический паспорт
10 Паспорт иностранного гражданина
11 Свидетельство о рассмотрении ходатайства о признании лица беженцем на территории Российской Федерации по существу
12 Вид на жительство в Российской Федерации
13 Удостоверение беженца
14 Временное удостоверение личности гражданина Российской Федерации
15 Разрешение на временное проживание в Российской Федерации
19 Свидетельство о предоставлении временного убежища на территории Российской Федерации
21 Паспорт гражданина Российской Федерации
22 Паспорт гражданина Российской Федерации, удостоверяющий личность гражданина Российской Федерации за пределами территории Российской Федерации
23 Свидетельство о рождении, выданное уполномоченным органом иностранного государства
24 Удостоверение личности военнослужащего Российской Федерации
26 Паспорт моряка
27 Военный билет офицера запаса
61 Свидетельство о регистрации по месту жительства
62 Вид на жительство иностранного гражданина
63 Свидетельство о регистрации по месту пребывания
91 Иные документы, признаваемые в соответствии с законодательством Российской Федерации или в соответствии с международными договорами Российской Федерации в качестве документов, удостоверяющих личность налогоплательщика

Приложение N 2
к порядку заполнения формы
"Сведения о нотариальном
удостоверении договора дарения",
утвержденному приказом ФНС России
от 04.06.2024 N ЕД-7-14/438@

КОДЫ СУБЪЕКТОВ РОССИЙСКОЙ ФЕДЕРАЦИИ И ИНЫХ ТЕРРИТОРИЙ

Код Наименование
01 Республика Адыгея (Адыгея)
02 Республика Башкортостан
03 Республика Бурятия
04 Республика Алтай
05 Республика Дагестан
06 Республика Ингушетия
07 Кабардино-Балкарская Республика
08 Республика Калмыкия
09 Карачаево-Черкесская Республика
10 Республика Карелия
11 Республика Коми
12 Республика Марий Эл
13 Республика Мордовия
14 Республика Саха (Якутия)
15 Республика Северная Осетия - Алания
16 Республика Татарстан (Татарстан)
17 Республика Тыва
18 Удмуртская Республика
19 Республика Хакасия
20 Чеченская Республика
21 Чувашская Республика - Чувашия
22 Алтайский край
23 Краснодарский край
24 Красноярский край
25 Приморский край
26 Ставропольский край
27 Хабаровский край
28 Амурская область
29 Архангельская область
30 Астраханская область
31 Белгородская область
32 Брянская область
33 Владимирская область
34 Волгоградская область
35 Вологодская область
36 Воронежская область
37 Ивановская область
38 Иркутская область
39 Калининградская область
40 Калужская область
41 Камчатский край
42 Кемеровская область - Кузбасс
43 Кировская область
44 Костромская область
45 Курганская область
46 Курская область
47 Ленинградская область
48 Липецкая область
49 Магаданская область
50 Московская область
51 Мурманская область
52 Нижегородская область
53 Новгородская область
54 Новосибирская область
55 Омская область
56 Оренбургская область
57 Орловская область
58 Пензенская область
59 Пермский край
60 Псковская область
61 Ростовская область
62 Рязанская область
63 Самарская область
64 Саратовская область
65 Сахалинская область
66 Свердловская область
67 Смоленская область
68 Тамбовская область
69 Тверская область
70 Томская область
71 Тульская область
72 Тюменская область
73 Ульяновская область
74 Челябинская область
75 Забайкальский край
76 Ярославская область
77 г. Москва
78 г. Санкт-Петербург
79 Еврейская автономная область
83 Ненецкий автономный округ
86 Ханты-Мансийский автономный округ - Югра
87 Чукотский автономный округ
89 Ямало-Ненецкий автономный округ
90 Запорожская область
91 Республика Крым
92 г. Севастополь
93 Донецкая Народная Республика
94 Луганская Народная Республика
95 Херсонская область
99 Иные территории, включая город и космодром Байконур

Приложение N 3
к порядку заполнения формы
"Сведения о нотариальном
удостоверении договора дарения",
утвержденному приказом ФНС России
от 04.06.2024 N ЕД-7-14/438@

НАИМЕНОВАНИЯ И КОДЫ ВИДОВ ОБЪЕКТОВ

Наименования и коды видов объектов недвижимости

Код Наименование объекта
100 00 Земельный участок
301 00 Жилой дом
301 10 Часть жилого дома
302 00 Квартира
302 10 Комната
304 00 Садовый дом
305 00 Гараж
305 10 Машино-место
306 00 Иное здание, строение, помещение и сооружение
315 00 Объект незавершенного строительства
340 00 Единый недвижимый комплекс

Наименования и коды видов транспортных средств

Код Наименование транспортного средства
Автомототранспортные средства
510 00 Автомобиль легковой
520 01 Автомобиль грузовой
540 00 Автобус
561 00 Мотоцикл
562 00 Мотороллер
590 15 Специальные и специализированные транспортные средства
Маломерные судна
422 00 Яхта
423 00 Катер
424 00 Гидроцикл
425 00 Моторная лодка
426 00 Парусно-моторное судно
427 00 Несамоходное (буксируемое) судно
429 00 Другое водное транспортное средство
Морские, речные судна, в том числе смешанного (река-море) плавания
420 12 Судно пассажирское морское и речное самоходное
420 13 Судно грузовое морское и речное самоходное
420 21 Судно промысловое морское и речное самоходное
420 22 Судно промысловое морское и речное несамоходное
420 32 Спортивное, туристское и прогулочное судно самоходное
420 33 Спортивное, туристское и прогулочное судно несамоходное
426 00 Парусно-моторное судно
427 00 Несамоходное (буксируемое) судно
427 01 Судно пассажирское и грузовое морское и речное несамоходное
428 00 Водное транспортное средство, не имеющее двигателя
429 10 Другое водное транспортное средство самоходное
429 11 Пожарное судно
429 12 Судно аварийно-технической службы
429 13 Судно медицинской службы
429 21 Другое водное транспортное средство несамоходное, для которого определяется валовая вместимость
429 22 Прочее водное транспортное средство
Самоходные машины и другие виды техники
530 01 Трактор сельскохозяйственный
530 03 Самоходный комбайн
530 05 Прочий трактор, комбайн и специальная машина
566 00 Мотосани
567 00 Снегоход
570 00 Прочее самоходное транспортное средство, машина и механизм на пневматическом и гусеничном ходу
Воздушные суда
411 12 Самолет пассажирский
411 13 Самолет грузовой
411 20 Самолет прочий
411 21 самолет пожарный
411 22 самолет аварийно-технической службы
411 23 самолет санитарной авиации и медицинской службы
411 24 другой самолет
412 12 Вертолет пассажирский
412 13 Вертолет грузовой
412 20 Вертолет прочий
412 21 вертолет пожарный
412 22 вертолет аварийно-технической службы
412 23 вертолет санитарной авиации и медицинской службы
412 24 другой вертолет
413 00 Воздушное транспортное средство, не имеющее двигателя
414 01 самолет, имеющий реактивный двигатель
419 01 иное воздушное судно, имеющее двигатель

Наименования и коды видов ценных бумаг и доли в капитале хозяйственного общества

Код Наименование ценных бумаг и доли в капитале хозяйственного общества
624 00 Ценная бумага
624 01 Акция
624 02 Вексель
624 03 Закладная
624 04 Инвестиционный пай паевого инвестиционного фонда
624 05 Коносамент
624 06 Облигация
624 07 Чек
624 08 Иная ценная бумага
625 00 Доля в капитале хозяйственного общества

Приложение N 5
к приказу ФНС России
от 04.06.2024 N ЕД-7-14/438@

ФОРМАТ ПРЕДСТАВЛЕНИЯ СВЕДЕНИЙ О ВЫДАЧЕ СВИДЕТЕЛЬСТВА О ПРАВЕ НА НАСЛЕДСТВО В ЭЛЕКТРОННОЙ ФОРМЕ

I. ОБЩИЕ СВЕДЕНИЯ

1. Настоящий формат описывает требования к XML-файлам передачи Федеральной нотариальной палатой в Федеральную налоговую службу сведений о выдаче свидетельства о праве на наследство в электронной форме (далее - файл обмена).

2. Номер версии настоящего формата 4.05, часть 160_04.

II. ОПИСАНИЕ ФАЙЛА ОБМЕНА

3. Имя файла обмена должно иметь следующий вид:

R_T_P_O_GGGGMMDD_N, где:

R_T - префикс, принимающий значение VO_FNPGFN;

P - идентификатор получателя информации в виде четырехразрядного кода налогового органа;

O - идентификатор нотариуса, занимающегося частной практикой, или помощника нотариуса либо иного замещающего нотариуса лица, осуществившего выдачу свидетельства о праве на наследство, - отправителя информации в виде двенадцатиразрядного кода (идентификационный номер налогоплательщика (далее - ИНН);

GGGG - год формирования передаваемого файла, MM - месяц, DD - день;

N - идентификационный номер файла (длина - от 1 до 36 знаков). Идентификационный номер файла должен обеспечивать уникальность файла.

Расширение имени файла - xml. Расширение имени файла может указываться как строчными, так и прописными буквами.

Параметры первой строки файла обмена

Первая строка XML-файла обмена должна иметь следующий вид:

<?xml version ="1.0" encoding ="windows-1251"?>

Имя файла, содержащего XML-схему файла обмена, должно иметь следующий вид:

VO_FNPGFN_2_160_04_04_05_xx, где xx - номер версии схемы.

Расширение имени файла - xsd.

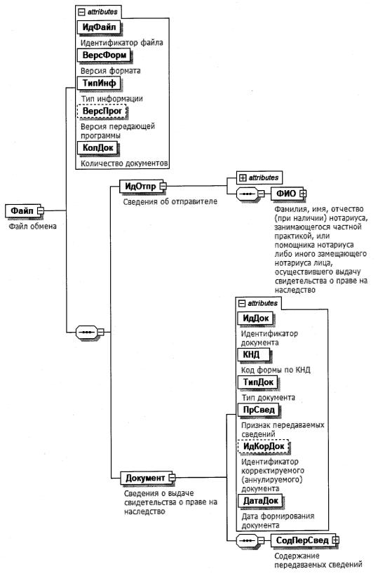
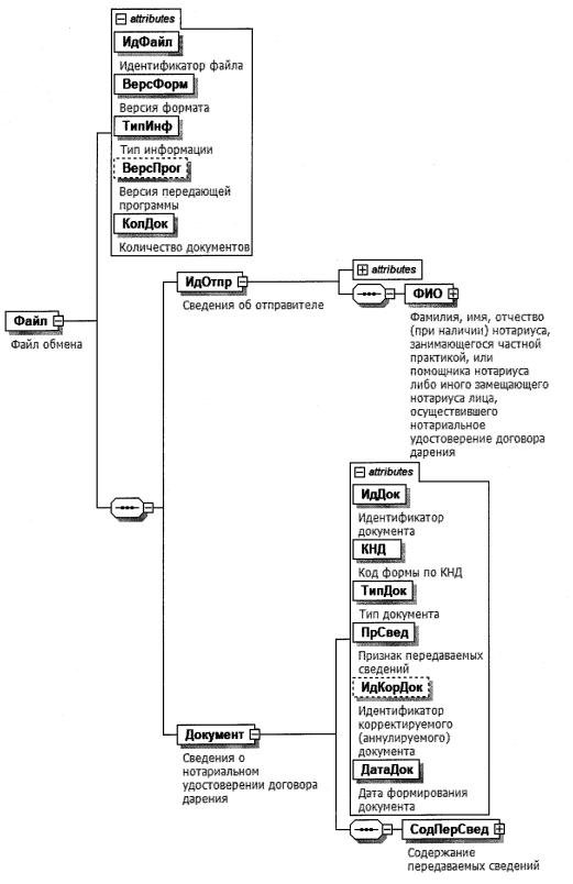
XML-схема файла обмена в электронной форме приводится отдельным файлом.

4. Логическая модель файла обмена представлена в виде диаграммы структуры файла обмена на рисунке 1 настоящего формата. Элементами логической модели файла обмена являются элементы и атрибуты XML-файла. Перечень структурных элементов логической модели файла обмена и сведения о них приведены в таблицах 4.1 - 4.29 настоящего формата.

Для каждого структурного элемента логической модели файла обмена приводятся следующие сведения:

наименование элемента. Приводится полное наименование элемента. В строке таблицы могут быть описаны несколько элементов, наименования которых разделены символом "|". Такая форма записи применяется при наличии в файле обмена только одного элемента из описанных в этой строке;

сокращенное наименование (код) элемента. Приводится сокращенное наименование элемента. Синтаксис сокращенного наименования должен удовлетворять спецификации XML;

признак типа элемента. Может принимать следующие значения: "С" - сложный элемент логической модели (содержит вложенные элементы), "П" - простой элемент логической модели, реализованный в виде элемента XML-файла, "А" - простой элемент логической модели, реализованный в виде атрибута элемента XML-файла. Простой элемент логической модели не содержит вложенные элементы;

формат элемента. Формат элемента представляется следующими условными обозначениями: T - символьная строка; N - числовое значение (целое или дробное).

Формат символьной строки указывается в виде T(n-k) или T(=k), где: n - минимальное количество знаков, k - максимальное количество знаков, символ "-" - разделитель, символ "=" означает фиксированное количество знаков в строке. В случае, если минимальное количество знаков равно 0, формат имеет вид T(0-k). В случае, если максимальное количество знаков неограничено, формат имеет вид T(n-).

Формат числового значения указывается в виде N(m.k), где: m - максимальное количество знаков в числе, включая знак (для отрицательного числа), целую и дробную часть числа без разделяющей десятичной точки, k - максимальное число знаков дробной части числа. Если число знаков дробной части числа равно 0 (то есть число целое), то формат числового значения имеет вид N(m).

Для простых элементов, являющихся базовыми в XML, таких как элемент с типом "date", поле "Формат элемента" не заполняется. Для таких элементов в поле "Дополнительная информация" указывается тип базового элемента;

признак обязательности элемента определяет обязательность наличия элемента (совокупности наименования элемента и его значения) в файле обмена. Признак обязательности элемента может принимать следующие значения: "О" - наличие элемента в файле обмена обязательно; "Н" - наличие элемента в файле обмена необязательно, то есть элемент может отсутствовать. Если элемент принимает ограниченный перечень значений по классификатору (кодовому словарю), то признак обязательности элемента дополняется символом "К". В случае если количество реализаций элемента может быть более одной, то признак обязательности элемента дополняется символом "М".

К вышеперечисленным признакам обязательности элемента может добавляться значение "У" в случае описания в XML-схеме условий, предъявляемых к элементу в файле обмена, описанных в графе "Дополнительная информация";

дополнительная информация содержит, при необходимости, требования к элементу файла обмена, не указанные ранее. Для сложных элементов указывается ссылка на таблицу, в которой описывается состав данного элемента. Для элементов, принимающих ограниченный перечень значений из классификатора (кодового словаря), указывается соответствующее наименование классификатора (кодового словаря) или приводится перечень возможных значений. Для классификатора (кодового словаря) может указываться ссылка на его местонахождение. Для элементов, использующих пользовательский тип данных, указывается наименование типового элемента.

Рисунок 1. Диаграмма структуры файла обмена

Таблица 4.1

Файл обмена (Файл)

Наименование элемента Сокращенное наименование (код) элемента Признак типа элемента Формат элемента Признак обязательности элемента Дополнительная информация
Идентификатор файла ИдФайл А T(1-255) ОУ Содержит (повторяет) имя сформированного файла (без расширения)
Версия формата ВерсФорм А T(1-5) О Принимает значение: 4.05
Тип информации ТипИнф А T(1-50) ОК Принимает значение: СВИДПРАВНАСЛ
Версия передающей программы ВерсПрог А T(1-40) Н  
Количество документов КолДок А N(9) О Принимает значение: 1.
Указывается количество повторений элемента <Документ>
Сведения об отправителе ИдОтпр С   О Состав элемента представлен в таблице 4.2
Сведения о выдаче свидетельства о праве на наследство Документ С   О Состав элемента представлен в таблице 4.3

Таблица 4.2

Сведения об отправителе (ИдОтпр)

Наименование элемента Сокращенное наименование (код) элемента Признак типа элемента Формат элемента Признак обязательности элемента Дополнительная информация
Должность ДолжОтв А T(1-100) Н  
ИНН ИННФЛ А T(=12) О Типовой элемент <ИННФЛТип>
Фамилия, имя, отчество (при наличии) нотариуса, занимающегося частной практикой, или помощника нотариуса либо иного замещающего нотариуса лица, осуществившего выдачу свидетельства о праве на наследство ФИО С   О Типовой элемент <ФИОПрТип>.
Состав элемента представлен в таблице 4.29

Таблица 4.3

Сведения о выдаче свидетельства о праве на наследство (Документ)

Наименование элемента Сокращенное наименование (код) элемента Признак типа элемента Формат элемента Признак обязательности элемента Дополнительная информация
Идентификатор документа ИдДок А T(1-36) О Используется глобально уникальный идентификатор GUID
Код формы по КНД КНД А T(=7) ОК Типовой элемент <КНДТип>.
Принимает значение: 1114232
Тип документа ТипДок А T(=2) ОК Принимает значение:
01 - первичный документ |
02 - корректирующий документ |
03 - аннулирующий документ
Признак передаваемых сведений ПрСвед А T(=2) ОК Принимает значение:
00 - первичное представление сведений |
11 - корректировка сведений о наследнике |
12 - корректировка сведений о месте нахождения объекта наследования |
13 - корректировка иных сведений |
20 - аннулирование ранее представленных сведений (содержание передаваемых сведений повторяет аннулируемый документ)
Идентификатор корректируемого (аннулируемого) документа ИдКорДок А T(1-36) Н Обязателен при <ПрСвед>, отличном от 00. Используется глобально уникальный идентификатор (GUID)
Дата формирования документа ДатаДок А T(=10) О Типовой элемент <ДатаТип>.
Дата в формате ДД.ММ.ГГГГ
Содержание передаваемых сведений СодПерСвед С   О Состав элемента представлен в таблице 4.4

Таблица 4.4

Содержание передаваемых сведений (СодПерСвед)

Наименование элемента Сокращенное наименование (код) элемента Признак типа элемента Формат элемента Признак обязательности элемента Дополнительная информация
Сведения о наследодателе СвНаслед С   О Типовой элемент <СвНаследТип>.
Состав элемента представлен в таблице 4.10
Реквизиты свидетельства о смерти СвСмер С   Н Состав элемента представлен в таблице 4.5
Элемент обязателен при отсутствии элемента <НомЗапСмерт>
Сведения о наследнике и о наследуемых объектах СвНас С   О Состав элемента представлен в таблице 4.6

Таблица 4.5

Реквизиты свидетельства о смерти (СвСмер)

Наименование элемента Сокращенное наименование (код) элемента Признак типа элемента Формат элемента Признак обязательности элемента Дополнительная информация
Серия, номер СерНом А T(1-25) О  
Дата выдачи ДатаВыд А T(=10) О Типовой элемент <ДатаТип>.
Дата в формате ДД.ММ.ГГГГ

Таблица 4.6

Сведения о наследнике и о наследуемых объектах (СвНас)

Наименование элемента Сокращенное наименование (код) элемента Признак типа элемента Формат элемента Признак обязательности элемента Дополнительная информация
Сведения о наследнике - физическом лице и свидетельстве о праве на наследство, о наследуемом объекте недвижимого имущества, транспортном средстве, ценных бумагах и долях в уставных капиталах хозяйственных обществ | НасФизЛиц С   О Состав элемента представлен в таблице 4.7
Сведения о наследнике - организации и свидетельстве о праве на наследство, о наследуемом объекте недвижимого имущества, транспортном средстве, ценных бумагах и долях в уставных капиталах хозяйственных обществ НасЮрЛиц С   О Состав элемента представлен в таблице 4.8

Таблица 4.7

Сведения о наследнике - физическом лице и свидетельстве о праве на наследство, о наследуемом объекте недвижимого имущества, транспортном средстве, ценных бумагах и долях в уставных капиталах хозяйственных обществ (НасФизЛиц)

Наименование элемента Сокращенное наименование (код) элемента Признак типа элемента Формат элемента Признак обязательности элемента Дополнительная информация
Сведения о наследнике - физическом лице и свидетельстве о праве на наследство НаслФизЛиц С   О Типовой элемент <СвФЛТип>.
Состав элемента представлен в таблице 4.18
Сведения о наследуемом объекте недвижимого имущества, транспортном средстве, ценных бумагах и долях в уставных капиталах хозяйственных обществ СвНасл С   О Типовой элемент <СвПрНаслТип>.
Состав элемента представлен в таблице 4.11

Таблица 4.8

Сведения о наследнике - организации и свидетельстве о праве на наследство, о наследуемом объекте недвижимого имущества, транспортном средстве, ценных бумагах и долях в уставных капиталах хозяйственных обществ (НасЮрЛиц)

Наименование элемента Сокращенное наименование (код) элемента Признак типа элемента Формат элемента Признак обязательности элемента Дополнительная информация
Сведения о наследнике - организации и свидетельстве о праве на наследство СвНаслЮрЛиц С   О Состав элемента представлен в таблице 4.9
Сведения о наследуемом объекте недвижимого имущества, транспортном средстве, ценных бумагах и долях в уставных капиталах хозяйственных обществ СвНасл С   О Типовой элемент <СвПрНаслТип>.
Состав элемента представлен в таблице 4.11

Таблица 4.9

Сведения о наследнике - организации и свидетельстве о праве на наследство (СвНаслЮрЛиц)

Наименование элемента Сокращенное наименование (код) элемента Признак типа элемента Формат элемента Признак обязательности элемента Дополнительная информация
Признак организации ПрОрг А T(=1) ОК Принимает значение:
1 - российская организация |
2 - иностранная организация
Сведения о свидетельстве о праве на наследство ДокНасл С   О Типовой элемент <СвДокНаслТип>.
Состав элемента представлен в таблице 4.21
Сведения о российской организации | СвЮрЛиц С   О Типовой элемент <СвЮЛТип>.
Состав элемента представлен в таблице 4.19
Сведения об иностранной организации СвИнО С   О Типовой элемент <СвИнТип>.
Состав элемента представлен в таблице 4.20

Таблица 4.10

Сведения о наследодателе (СвНаследТип)

Наименование элемента Сокращенное наименование (код) элемента Признак типа элемента Формат элемента Признак обязательности элемента Дополнительная информация
ИНН (при наличии) ИННФЛ А T(=12) Н Типовой элемент <ИННФЛТип>
Признак полноты представляемой даты рождения физического лица ПрДатаРожд А T(=1) ОК Принимает значение:
1 - в дате только год рождения |
2 - в дате месяц и год рождения |
3 - полная дата рождения
Дата рождения ДатаРожд А T(=10) О Типовой элемент <ДатаТип>.
Дата в формате ДД.ММ.ГГГГ.
Если <ПрДатаРожд> = 3, то <ДатаРожд> = ДД.ММ.ГГГГ.
Если <ПрДатаРожд> = 2, то <ДатаРожд> = 01.ММ.ГГГГ.
Если <ПрДатаРожд> = 1, то <ДатаРожд> = 01.01.ГГГГ
Место рождения МестоРожд А T(1-254) Н  
Гражданство (код страны) КодСтрГражд А T(=3) ОК Типовой элемент <ОКСМТип>.
Принимает значение в соответствии с Общероссийским классификатором стран мира (ОКСМ)
Пол Пол А T(=1) ОК Принимает значение:
1 - мужской |
2 - женский
Признак полноты представляемой даты смерти физического лица ПрДатаСмер А T(=1) ОК Принимает значение:
1 - в дате только год смерти |
2 - в дате месяц и год смерти |
3 - полная дата смерти
Дата смерти ДатаСмер А T(=10) О Типовой элемент <ДатаТип>.
Дата в формате ДД.ММ.ГГГГ.
Если <ПрДатаСмер> = 2, то ДД - последний день месяца ММ года ГГГГ.
Если <ПрДатаСмер> = 1, то <ДатаСмер> = 31.12.ГГГГ
Номер записи акта гражданского состояния о смерти НомЗапСмерт А T(=21) Н Элемент обязателен при отсутствии элемента <СвСмер >
Фамилия, имя, отчество (при наличии) ФИО С   О Типовой элемент <ФИОПрТип>.
Состав элемента представлен в таблице 4.29
Сведения о документе, удостоверяющем личность УдостДок С   Н Типовой элемент <УдЛичнФЛТип>.
Состав элемента представлен в таблице 4.28

Таблица 4.11

Сведения о наследуемом объекте недвижимого имущества, транспортном средстве, ценных бумагах и долях в уставных капиталах хозяйственных обществ (СвПрНаслТип)

Наименование элемента Сокращенное наименование (код) элемента Признак типа элемента Формат элемента Признак обязательности элемента Дополнительная информация
Сведения о наследуемом объекте недвижимого имущества | СвНаслОб С   О Типовой элемент <СвНаслОбИмТип>.
Состав элемента представлен в таблице 4.15
Сведения о наследуемом транспортном средстве | СвНаслТрСр С   О Типовой элемент <СвНаслТранТип>.
Состав элемента представлен в таблице 4.16
Сведения о наследуемых ценных бумагах и долях в уставных капиталах хозяйственных обществ СвЦенБумДоля С   О Состав элемента представлен в таблице 4.12

Таблица 4.12

Сведения о наследуемых ценных бумагах и долях в уставных капиталах хозяйственных обществ (СвЦенБумДоля)

Наименование элемента Сокращенное наименование (код) элемента Признак типа элемента Формат элемента Признак обязательности элемента Дополнительная информация
Наименование ценных бумаг или долей в уставных капиталах хозяйственных обществ НаимЦенБум А T(1-250) О  
Код вида ценных бумаг или доли в уставном капитале хозяйственного общества КодЦенБум А T(=5) ОК Типовой элемент <СНТСТип>.
Указывается в соответствии с приложением N 3 "Наименования и коды видов объектов" к порядку заполнения формы "Сведения о выдаче свидетельства о праве на наследство", утвержденным настоящим приказом (далее - приложение N 3 к Порядку)
Номинальная стоимость наследуемого объекта (доли объекта) НомСтоим А N(20.10) О  
Доля наследника в праве собственности на наследуемый объект (ценные бумаги или доля в уставном капитале хозяйственного общества) ДоляНаслЦенБум С   О Типовой элемент <ДолНаслТип>.
Состав элемента представлен в таблице 4.17
Сведения о наследуемых ценных бумагах | СвЦенБум С   О Состав элемента представлен в таблице 4.13
Сведения о наследуемой доле в уставном капитале хозяйственного общества СвДоля С   О Состав элемента представлен в таблице 4.14

Таблица 4.13

Сведения о наследуемых ценных бумагах (СвЦенБум)

Наименование элемента Сокращенное наименование (код) элемента Признак типа элемента Формат элемента Признак обязательности элемента Дополнительная информация
Эмитент Эмитент А T(1-1000) О  
Категория (тип) ценных бумаг КатЦенБум А T(1-1000) О  
Количество Колич А N(20.10) О  
Государственный регистрационный номер выпуска ценных бумаг РегНом А T(1-1000) О  
Держатель реестра ДержРеестр А T(1-1000) Н  

Таблица 4.14

Сведения о наследуемой доле в уставном капитале хозяйственного общества (СвДоля)

Наименование элемента Сокращенное наименование (код) элемента Признак типа элемента Формат элемента Признак обязательности элемента Дополнительная информация
Признак организации ПрОрг А T(=1) ОК Принимает значение:
1 - российская организация |
2 - иностранная организация
Сведения о российской организации | СвРосОрг С   О Типовой элемент <СвЮЛТип>.
Состав элемента представлен в таблице 4.19
Сведения об иностранной организации СвИнОрг С   О Типовой элемент <СвИнТип>.
Состав элемента представлен в таблице 4.20

Таблица 4.15

Сведения о наследуемом объекте недвижимого имущества (СвНаслОбИмТип)

Наименование элемента Сокращенное наименование (код) элемента Признак типа элемента Формат элемента Признак обязательности элемента Дополнительная информация
Наименование объекта НаимОб А T(1-250) О  
Код вида объекта ВидИм А T(=5) ОК Типовой элемент <СНТСТип>.
Указывается в соответствии с приложением N 3 к Порядку
Кадастровый (условный, инвентарный) номер объекта недвижимого имущества КадастрНомОб А T(1-100) Н  
Доля наследодателя в объекте (простая дробь) ДолНаслОб С   О Типовой элемент <ДолНаслТип>.
Состав элемента представлен в таблице 4.17
Доля наследника в праве собственности (в праве пожизненного наследуемого владения) ДолПрОб С   О Типовой элемент <ДолНаслТип>.
Состав элемента представлен в таблице 4.17
Адрес объекта недвижимого имущества (земельного участка) АдрРФ С   Н Типовой элемент <АдрФИАСТип>.
Состав элемента представлен в таблице 4.23

Таблица 4.16

Сведения о наследуем транспортном средстве (СвНаслТранТип)

Наименование элемента Сокращенное наименование (код) элемента Признак типа элемента Формат элемента Признак обязательности элемента Дополнительная информация
Наименование транспортного средства НаимТран А T(1-250) О  
Код вида транспортного средства ВидТран А T(=5) ОК Типовой элемент <СНТСТип>.
Указывается в соответствии с приложением N 3 к Порядку
Регистрационный знак транспортного средства, государственный опознавательный знак (для воздушных средств) РегЗнак А T(1-50) О  
Идентификационный номер (VIN) ИдНомер А T(1-40) Н  
Марка, модель (модификация), тип транспортного средства МаркТран А T(1-50) Н  
Назначение (категория) транспортного средства НазнТран А T(1-100) Н  
Год выпуска ГодВып А   Н Типовой элемент <xs:gYear>.
Год в формате ГГГГ
Доля наследника в праве собственности на наследуемое транспортное средство ДолПрОб С   Н Типовой элемент <ДолНаслТип>.
Состав элемента представлен в таблице 4.17

Таблица 4.17

Доля наследника в праве собственности (ДолНаслТип)

Наименование элемента Сокращенное наименование (код) элемента Признак типа элемента Формат элемента Признак обязательности элемента Дополнительная информация
Размер доли в праве (числитель) ДолПрЧ А N(10) О  
Размер доли в праве (знаменатель) ДолПрЗ А N(10) О Принимает значение больше 0

Таблица 4.18

Сведения о наследнике - физическом лице и свидетельстве о праве на наследство (СвФЛТип)

Наименование элемента Сокращенное наименование (код) элемента Признак типа элемента Формат элемента Признак обязательности элемента Дополнительная информация
ИНН физического лица (при наличии) ИННФЛ А T(=12) Н Типовой элемент <ИННФЛТип>
Признак полноты представляемой даты рождения физического лица ПрДатаРожд А T(=1) ОК Принимает значение:
1 - в дате только год рождения |
2 - в дате месяц и год рождения |
3 - полная дата рождения
Дата рождения ДатаРожд А T(=10) О Типовой элемент <ДатаТип>.
Дата в формате ДД.ММ.ГГГГ.
Если <ПрДатаРожд> = 3, то
<ДатаРожд> = ДД.ММ.ГГГГ.
Если <ПрДатаРожд> = 2, то
<ДатаРожд> = 01.ММ.ГГГГ.
Если <ПрДатаРожд> = 1, то
<ДатаРожд> = 01.01.ГГГГ
Место рождения МестоРожд А T(1-254) Н  
Номер записи акта гражданского состояния о рождении НомЗапРожд А T(=21) НУ Элемент обязателен при отсутствии элемента
<УдостДок>
Гражданство (код страны) КодСтрГражд А T(=3) ОК Типовой элемент <ОКСМТип>.
Принимает значение в соответствии с Общероссийским классификатором стран мира (ОКСМ)
Пол Пол А T(=1) ОК Принимает значение:
1 - мужской |
2 - женский
Фамилия, имя, отчество (при наличии) ФИО С   О Типовой элемент <ФИОПрТип>.
Состав элемента представлен в таблице 4.29
Сведения о документе, удостоверяющем личность УдостДок С   НУ Типовой элемент <УдЛичнФЛТип>.
Состав элемента представлен в таблице 4.28.
Элемент обязателен при отсутствии элемента <НомЗапРожд>
Адрес места жительства (места пребывания) на территории Российской Федерации АдрРФ С   Н Типовой элемент <АдрФИАСТип>.
Состав элемента представлен в таблице 4.23
Сведения о свидетельстве о праве на наследство ДокНасл С   О Типовой элемент <СвДокНаслТип>.
Состав элемента представлен в таблице 4.21

Таблица 4.19

Сведения о российской организации (СвЮЛТип)

Наименование элемента Сокращенное наименование (код) элемента Признак типа элемента Формат элемента Признак обязательности элемента Дополнительная информация
Полное наименование НаимЮЛПолн А T(1-1000) О  
ИНН ИННЮЛ А T(=10) О Типовой элемент <ИННЮЛТип>
Код причины постановки на учет (далее - КПП) КПП А T(=9) О Типовой элемент <КППТип>
Основной государственный регистрационный номер ОГРН А T(=13) О Типовой элемент <ОГРНТип>

Таблица 4.20

Сведения об иностранной организации (СвИнТип)

Наименование элемента Сокращенное наименование (код) элемента Признак типа элемента Формат элемента Признак обязательности элемента Дополнительная информация
Полное наименование НаимЮЛПолн А T(1-1000) О  
ИНН ИННЮЛ А T(=10) Н Типовой элемент <ИННЮЛТип>
КПП КПП А T(=9) Н Типовой элемент <КППТТип>
Код страны регистрации (инкорпорации) Страна А T(=3) ОК Типовой элемент <ОКСМТип>.
Принимает значение в соответствии с Общероссийским классификатором стран мира (ОКСМ)
Регистрационный номер в стране регистрации (инкорпорации) РегНомер А T(1-70) Н Обязательно указывается при отсутствии ИНН и КПП
Код налогоплательщика в стране регистрации (инкорпорации) или его аналог (при наличии) КодНПРег А T(1-50) Н  

Таблица 4.21

Сведения о свидетельстве о праве на наследство (СвДокНаслТип)

Наименование элемента Сокращенное наименование (код) элемента Признак типа элемента Формат элемента Признак обязательности элемента Дополнительная информация
Регистрационный номер нотариального действия, внесенный в реестр нотариальных действий единой информационной системы нотариата, при выдаче свидетельства о праве на наследство НомРегис А T(1-25) О  
Реквизиты свидетельства о праве на наследство ДокУд С   О Состав элемента представлен в таблице 4.22

Таблица 4.22

Реквизиты свидетельства о праве на наследство (ДокУд)

Наименование элемента Сокращенное наименование (код) элемента Признак типа элемента Формат элемента Признак обязательности элемента Дополнительная информация
Серия, номер СерНом А T(1-25) Н  
Дата выдачи ДатаВыд А T(=10) О Типовой элемент <ДатаТип>.
Дата в формате ДД.ММ.ГГГГ

Таблица 4.23

Адрес с указанием муниципального образования (АдрФИАСТип)

Наименование элемента Сокращенное наименование (код) элемента Признак типа элемента Формат элемента Признак обязательности элемента Дополнительная информация
Уникальный номер адреса объекта адресации в государственном адресном реестре ИдНом А T(=36) Н Элемент применяется только при представлении документа в электронной форме
Почтовый индекс (при наличии) Индекс А T(=6) Н  
Субъект Российской Федерации (код) Регион П T(=2) ОК Типовой элемент <ССРФТип>.
Указывается в соответствии с приложением N 2 "Коды субъектов Российской Федерации и иных территорий" к Порядку заполнения формы "Сведения о выдаче свидетельства о праве на наследство", утвержденным настоящим приказом
Муниципальный район/городской округ/внутригородская территория города федерального значения/муниципальный округ/федеральная территория МуниципРайон С   О Типовой элемент <ВидНаимКодТип>.
Состав элемента представлен в таблице 4.24
Городское поселение/сельское поселение/межселенная территория в составе муниципального района/внутригородской район городского округа ГородСелПоселен С   Н Типовой элемент <ВидНаимКодТип>.
Состав элемента представлен в таблице 4.24
Населенный пункт (город, деревня, село и прочее) НаселенПункт С   Н Типовой элемент <ВидНаимТип>.
Состав элемента представлен в таблице 4.25
Элемент планировочной структуры ЭлПланСтруктур С   Н Типовой элемент <ТипНаимТип>.
Состав элемента представлен в таблице 4.26
Элемент улично-дорожной сети ЭлУлДорСети С   Н Типовой элемент <ТипНаимТип>.
Состав элемента представлен в таблице 4.26
Земельный участок (номер) ЗемелУчасток П T(1-50) Н  
Здание (строение)/сооружение/объект незавершенного строительства Здание С   НМ Типовой элемент <НомерТип>.
Состав элемента представлен в таблице 4.27
Помещение в пределах здания (строения), сооружения или машино-место ПомещЗдания С   Н Типовой элемент <НомерТип>.
Состав элемента представлен в таблице 4.27.
Признак множественности М может принимать значение от 0 до 3
Помещение в пределах квартиры ПомещКвартиры С   Н Типовой элемент <НомерТип>.
Состав элемента представлен в таблице 4.27

Таблица 4.24

Сведения о виде (код) и наименовании адресного элемента (ВидНаимКодТип)

Наименование элемента Сокращенное наименование (код) элемента Признак типа элемента Формат элемента Признак обязательности элемента Дополнительная информация
Вид (код) элемента ВидКод А T(=1) ОК Принимает значения:
для элемента <МуниципРайон>
1 - муниципальный район |
2 - городской округ |
3 - внутригородская территория города федерального значения |
4 - муниципальный округ |
5 - федеральная территория
для элемента <ГородСелПоселен>
1 - городское поселение |
2 - сельское поселение |
3 - межселенная территория в составе муниципального района |
4 - внутригородской район городского округа
Наименование элемента Наим А T(1-255) О  

Таблица 4.25

Сведения о виде и наименовании адресного элемента (ВидНаимТип)

Наименование элемента Сокращенное наименование (код) элемента Признак типа элемента Формат элемента Признак обязательности элемента Дополнительная информация
Вид элемента Вид А T(1-50) О  
Наименование элемента Наим А T(1-255) О  

Таблица 4.26

Сведения о типе и наименовании адресного элемента (ТипНаимТип)

Наименование элемента Сокращенное наименование (код) элемента Признак типа элемента Формат элемента Признак обязательности элемента Дополнительная информация
Тип элемента Тип А T(1-50) О  
Наименование элемента Наим А T(1-255) О  

Таблица 4.27

Сведения о номере адресного элемента (НомерТип)

Наименование элемента Сокращенное наименование (код) элемента Признак типа элемента Формат элемента Признак обязательности элемента Дополнительная информация
Тип элемента Тип А T(1-50) О  
Номер элемента Номер А T(1-255) О  

Таблица 4.28

Сведения о документе, удостоверяющем личность (УдЛичнФЛТип)

Наименование элемента Сокращенное наименование (код) элемента Признак типа элемента Формат элемента Признак обязательности элемента Дополнительная информация
Код вида документа, удостоверяющего личность КодВидДок А T(=2) ОК Типовой элемент <СПДУЛТип>.
Указывается в соответствии с приложением N 1 "Коды видов документов" к Порядку заполнения формы "Сведения о выдаче свидетельства о праве на наследство", утвержденным настоящим приказом
Серия и номер документа, удостоверяющего личность СерНомДок А T(1-25) О Типовой элемент <СПДУЛШТип>
Дата выдачи документа, удостоверяющего личность ДатаДок А T(=10) О Типовой элемент <ДатаТип>.
Дата в формате ДД.ММ.ГГГГ
Наименование органа, выдавшего документ, удостоверяющий личность ВыдДок А T(1-255) О  
Код подразделения органа, выдавшего документ, удостоверяющий личность КодВыдДок А T(=7) Н  

Таблица 4.29

Фамилия, имя, отчество физического лица (ФИОПрТип)

Наименование элемента Сокращенное наименование (код) элемента Признак типа элемента Формат элемента Признак обязательности элемента Дополнительная информация
Признак отсутствия фамилии | ПрФамилия П T(=1) ОК Принимает значение:
1 - фамилия отсутствует
Фамилия Фамилия П T(1-60) ОУ Элемент должен присутствовать при отсутствия элемента <Имя>
Признак отсутствия имени | ПрИмя П T(=1) ОК Принимает значение:
1 - имя отсутствует
Имя Имя П T(1-60) ОУ Элемент должен присутствовать при отсутствия элемента <Фамилия>
Признак отсутствия отчества | ПрОтчество П T(=1) ОК Принимает значение:
1 - отчество отсутствует
Отчество Отчество П T(1-60) О  

Приложение N 6
к приказу ФНС России
от 04.06.2024 N ЕД-7-14/438@

ФОРМАТ ПРЕДСТАВЛЕНИЯ СВЕДЕНИЙ О НОТАРИАЛЬНОМ УДОСТОВЕРЕНИИ ДОГОВОРА ДАРЕНИЯ В ЭЛЕКТРОННОЙ ФОРМЕ

I. ОБЩИЕ СВЕДЕНИЯ

1. Настоящий формат описывает требования к XML-файлам передачи Федеральной нотариальной палатой в Федеральную налоговую службу сведений о нотариальном удостоверении договора дарения в электронной форме (далее - файл обмена).

2. Номер версии настоящего формата 4.04, часть 160_03.

II. ОПИСАНИЕ ФАЙЛА ОБМЕНА

3. Имя файла обмена должно иметь следующий вид:

R_T_P_O_GGGGMMDD_N, где:

R_T - префикс, принимающий значение VO_FNPGFD;

P - идентификатор получателя информации в виде четырехразрядного кода налогового органа;

O - идентификатор нотариуса, занимающегося частной практикой, или помощника нотариуса либо иного замещающего нотариуса лица, осуществившего нотариальное удостоверение договора дарения, - отправителя информации в виде двенадцатиразрядного кода (идентификационный номер налогоплательщика (далее - ИНН);

GGGG - год формирования передаваемого файла, MM - месяц, DD - день;

N - идентификационный номер файла (длина - от 1 до 36 знаков. Идентификационный номер файла должен обеспечивать уникальность файла).

Расширение имени файла - xml. Расширение имени файла может указываться как строчными, так и прописными буквами.

Параметры первой строки файла обмена

Первая строка XML-файла должна иметь следующий вид:

<?xml version ="1.0" encoding ="windows-1251"?>

Имя файла, содержащего XML-схему файла обмена, должно иметь следующий вид:

VO_FNPGFD_2_160_03_04_04_xx, где xx - номер версии схемы.

Расширение имени файла - xsd.

XML-схема файла обмена в электронной форме приводится отдельным файлом.

4. Логическая модель файла обмена представлена в виде диаграммы структуры файла обмена на рисунке 1 настоящего формата. Элементами логической модели файла обмена являются элементы и атрибуты XML-файла. Перечень структурных элементов логической модели файла обмена и сведения о них приведены в таблицах 4.1 - 4.30 настоящего формата.

Для каждого структурного элемента логической модели файла обмена приводятся следующие сведения:

наименование элемента. Приводится полное наименование элемента. В строке таблицы могут быть описаны несколько элементов, наименования которых разделены символом "|". Такая форма записи применяется при наличии в файле обмена только одного элемента из описанных в этой строке;

сокращенное наименование (код) элемента. Приводится сокращенное наименование элемента. Синтаксис сокращенного наименования должен удовлетворять спецификации XML;

признак типа элемента. Может принимать следующие значения: "С" - сложный элемент логической модели (содержит вложенные элементы), "П" - простой элемент логической модели, реализованный в виде элемента XML-файла, "А" - простой элемент логической модели, реализованный в виде атрибута элемента XML-файла. Простой элемент логической модели не содержит вложенные элементы;

формат элемента. Формат элемента представляется следующими условными обозначениями: T - символьная строка; N - числовое значение (целое или дробное).

Формат символьной строки указывается в виде T(n-k) или T(=k), где: n - минимальное количество знаков, k - максимальное количество знаков, символ "-" - разделитель, символ "=" означает фиксированное количество знаков в строке. В случае, если минимальное количество знаков равно 0, формат имеет вид T(0-k). В случае, если максимальное количество знаков неограничено, формат имеет вид T(n-).

Формат числового значения указывается в виде N(m.k), где: m - максимальное количество знаков в числе, включая знак (для отрицательного числа), целую и дробную часть числа без разделяющей десятичной точки, k - максимальное число знаков дробной части числа. Если число знаков дробной части числа равно 0 (то есть число целое), то формат числового значения имеет вид N(m).

Для простых элементов, являющихся базовыми в XML, таких как элемент с типом "date", поле "Формат элемента" не заполняется. Для таких элементов в поле "Дополнительная информация" указывается тип базового элемента;

признак обязательности элемента определяет обязательность наличия элемента (совокупности наименования элемента и его значения) в файле обмена. Признак обязательности элемента может принимать следующие значения: "О" - наличие элемента в файле обмена обязательно; "Н" - наличие элемента в файле обмена необязательно, то есть элемент может отсутствовать. Если элемент принимает ограниченный перечень значений по классификатору (кодовому словарю), то признак обязательности элемента дополняется символом "К". В случае если количество реализаций элемента может быть более одной, то признак обязательности элемента дополняется символом "М".

К вышеперечисленным признакам обязательности элемента может добавляться значение "У" в случае описания в XML-схеме условий, предъявляемых к элементу в файле обмена, описанных в графе "Дополнительная информация";

дополнительная информация содержит, при необходимости, требования к элементу файла обмена, не указанные ранее. Для сложных элементов указывается ссылка на таблицу, в которой описывается состав данного элемента. Для элементов, принимающих ограниченный перечень значений из классификатора (кодового словаря), указывается соответствующее наименование классификатора (кодового словаря) или приводится перечень возможных значений. Для классификатора (кодового словаря) может указываться ссылка на его местонахождение. Для элементов, использующих пользовательский тип данных, указывается наименование типового элемента.

Рисунок 1. Диаграмма структуры файла обмена

Таблица 4.1

Файл обмена (Файл)

Наименование элемента Сокращенное наименование (код) элемента Признак типа элемента Формат элемента Признак обязательности элемента Дополнительная информация
Идентификатор файла ИдФайл А T(1-255) ОУ Содержит (повторяет) имя сформированного файла (без расширения)
Версия формата ВерсФорм А T(1-5) О Принимает значение: 4.04
Тип информации ТипИнф А T(1-50) ОК Принимает значение: СВУДОСДОГДАР
Версия передающей программы ВерсПрог А T(1-40) Н  
Количество документов КолДок А N(9) О Принимает значение: 1
Сведения об отправителе ИдОтпр С   О Состав элемента представлен в таблице 4.2
Сведения о нотариальном удостоверении договора дарения Документ С   О Состав элемента представлен в таблице 4.3

Таблица 4.2

Сведения об отправителе (ИдОтпр)

Наименование элемента Сокращенное наименование (код) элемента Признак типа элемента Формат элемента Признак обязательности элемента Дополнительная информация
Должность ДолжОтв А T(1-100) Н  
ИНН ИННФЛ А T(=12) О Типовой элемент <ИННФЛТип>
Фамилия, имя, отчество (при наличии) нотариуса, занимающегося частной практикой, или помощника нотариуса либо иного замещающего нотариуса лица, осуществившего нотариальное удостоверение договора дарения ФИО С   О Типовой элемент <ФИОПрТип>.
Состав элемента представлен в таблице 4.30

Таблица 4.3

Сведения о нотариальном удостоверении договора дарения (Документ)

Наименование элемента Сокращенное наименование (код) элемента Признак типа элемента Формат элемента Признак обязательности элемента Дополнительная информация
Идентификатор документа ИдДок А T(1-36) О Рекомендуется использовать глобально уникальный идентификатор GUID
Код формы по КНД КНД А T(=7) ОК Типовой элемент <КНДТип>.
Принимает значение: 1114233
Тип документа Тип Док А T(=2) ОК Принимает значение:
01 - первичный документ |
02 - корректирующий документ |
03 - аннулирующий документ
Признак передаваемых сведений ПрСвед А T(=2) ОК Принимает значение:
00 - первичное представление сведений |
11 - корректировка сведений об одаряемом |
13 - корректировка иных сведений |
20 - аннулирование ранее представленных сведений (содержание передаваемых сведений повторяет аннулируемый документ)
Идентификатор корректируемого (аннулируемого) документа ИдКорДок А T(1-36) Н Обязателен при <ПрСвед>, отличном от 00.
Используется глобально уникальный идентификатор GUID
Дата формирования документа ДатаДок А T(=10) О Типовой элемент <ДатаТип>.
Дата в формате ДД.ММ.ГГГГ
Содержание передаваемых сведений СодПерСвед С   О Состав элемента представлен в таблице 4.4

Таблица 4.4

Содержание передаваемых сведений (СодПерСвед)

Наименование элемента Сокращенное наименование (код) элемента Признак типа элемента Формат элемента Признак обязательности элемента Дополнительная информация
Сведения о дарителе СвДарит С   О Состав элемента представлен в таблице 4.5
Сведения об одаряемом и объекте, передаваемом в дар СвОдар С   О Состав элемента представлен в таблице 4.7

Таблица 4.5

Сведения о дарителе (СвДарит)

Наименование элемента Сокращенное наименование (код) элемента Признак типа элемента Формат элемента Признак обязательности элемента Дополнительная информация
Сведения о дарителе - физическом лице | СвДарФизЛ С   О Типовой элемент <СвФЛДарТип>.
Состав элемента представлен в таблице 4.18
Сведения о дарителе - организации СвДарЮрЛ С   О Состав элемента представлен в таблице 4.6

Таблица 4.6

Сведения о дарителе - организации (СвДарЮрЛ)

Наименование элемента Сокращенное наименование (код) элемента Признак типа элемента Формат элемента Признак обязательности элемента Дополнительная информация
Признак организации ПрДатаРожд А T(=1) ОК Принимает значение:
1 - российская организация |
2 - иностранная организация
Сведения о российской организации | СвЮрЛиц С   О Типовой элемент <СвЮЛТип>.
Состав элемента представлен в таблице 4.20
Сведения об иностранной организации СвИнО С   О Типовой элемент <СвИнТип>.
Состав элемента представлен в таблице 4.21

Таблица 4.7

Сведения об одаряемом и объекте, передаваемом в дар (СвОдар)

Наименование элемента Сокращенное наименование (код) элемента Признак типа элемента Формат элемента Признак обязательности элемента Дополнительная информация
Сведения об одаряемом физическом лице, об объекте, передаваемом в дар, о нотариальном удостоверении договора дарения | СвОдарФЛ С   О Состав элемента представлен в таблице 4.8
Сведения об одаряемой организации, об объекте, передаваемом в дар, о нотариальном удостоверении договора дарения СвОдарЮрЛиц С   О Состав элемента представлен в таблице 4.10

Таблица 4.8

Сведения об одаряемом физическом лице, об объекте, передаваемом в дар, о нотариальном удостоверении договора дарения (СвОдарФЛ)

Наименование элемента Сокращенное наименование (код) элемента Признак типа элемента Формат элемента Признак обязательности элемента Дополнительная информация
Сведения об одаряемом - физическом лице и нотариальном удостоверении договора дарения ОдарФизЛиц С   О Состав элемента представлен в таблице 4.9
Сведения об объекте, передаваемом в дар СвОбДар С   О Типовой элемент <СвОбДарТип>.
Состав элемента представлен в таблице 4.12

Таблица 4.9

Сведения об одаряемом физическом лице и нотариальном удостоверении договора дарения (ОдарФизЛиц)

Наименование элемента Сокращенное наименование (код) элемента Признак типа элемента Формат элемента Признак обязательности элемента Дополнительная информация
Сведения о степени родства между дарителем и одаряемым СвРодс А T(=1) ОК Принимает значение:
2 - одаряемые дети, родители |
4 - другие одаряемые физические лица
Сведения об одаряемом физическом лице СвФизЛиц С   О Типовой элемент <СвФЛТип>.
Состав элемента представлен в таблице 4.19
Сведения о нотариальном удостоверении договора дарения СвУдосДар С   О Типовой элемент <УдосДогДарТип>.
Состав элемента представлен в таблице 4.23

Таблица 4.10

Сведения об одаряемой организации, об объекте, передаваемом в дар, о нотариальном удостоверении договора дарения (СвОдарЮрЛиц)

Наименование элемента Сокращенное наименование (код) элемента Признак типа элемента Формат элемента Признак обязательности элемента Дополнительная информация
Сведения об одаряемой организации и нотариальном удостоверении договора дарения ОдарЮрЛиц С   О Состав элемента представлен в таблице 4.11
Сведения об объекте, передаваемом в дар СвОбДар С   О Типовой элемент <СвОбДарТип>.
Состав элемента представлен в таблице 4.12

Таблица 4.11

Сведения об одаряемой организации и нотариальном удостоверении договора дарения (ОдарЮрЛиц)

Наименование элемента Сокращенное наименование (код) элемента Признак типа элемента Формат элемента Признак обязательности элемента Дополнительная информация
Признак организации ПрОрг А T(=1) ОК Принимает значение:
1 - российская организация |
2 - иностранная организация
Сведения о российской организации | СвЮрЛиц С   О Типовой элемент <СвЮЛТип>.
Состав элемента представлен в таблице 4.20
Сведения об иностранной организации СвИнО С   О Типовой элемент <СвИнТип>.
Состав элемента представлен в таблице 4.21
Сведения о нотариальном удостоверении договора дарения СвУдосДар С   О Типовой элемент <УдосДогДарТип>.
Состав элемента представлен в таблице 4.23

Таблица 4.12

Сведения об объекте, передаваемом в дар (СвОбДарТип)

Наименование элемента Сокращенное наименование (код) элемента Признак типа элемента Формат элемента Признак обязательности элемента Дополнительная информация
Сведения об объекте недвижимого имущества, передаваемом в дар | СвНедвИм С   О Состав элемента представлен в таблице 4.13
Сведения о транспортном средстве, передаваемом в дар | СвТран С   О Состав элемента представлен в таблице 4.14
Сведения о ценных бумагах и долях в уставных капиталах хозяйственных обществ, передаваемых в дар СвЦенБумДоля С   О Состав элемента представлен в таблице 4.15

Таблица 4.13

Сведения об объекте недвижимого имущества, передаваемом в дар (СвНедвИм)

Наименование элемента Сокращенное наименование (код) элемента Признак типа элемента Формат элемента Признак обязательности элемента Дополнительная информация
Наименование вида объекта НаимОб А T(1-250) О  
Код вида объекта КодОб А T(=5) ОК Типовой элемент <СНТСТип>.
Указывается в соответствии с приложением N 3 "Наименования и коды видов объектов" к порядку заполнения формы "Сведения о нотариальном удостоверении договора дарения", утвержденным настоящим приказом (далее - приложение N 3 к Порядку)
Кадастровый номер объекта недвижимого имущества КодНомОб А T(1-1000) О  
Стоимость объекта недвижимого имущества, передаваемого в дар СтоимОб А N(15) Н  
Доля одаряемого в праве собственности на объект недвижимого имущества ДоляОдарНедв С   О Типовой элемент <ДолОдарТип>.
Состав элемента представлен в таблице 4.22

Таблица 4.14

Сведения о транспортном средстве, передаваемом в дар (СвТран)

Наименование элемента Сокращенное наименование (код) элемента Признак типа элемента Формат элемента Признак обязательности элемента Дополнительная информация
Наименование транспортного средства НаимТран А T(1-250) О  
Код вида транспортного средства КодТран А T(=5) ОК Типовой элемент <СНТСТип>.
Указывается в соответствии с приложением N 3 к Порядку
Регистрационный знак (серия, номер) транспортного средства, государственный опознавательный знак (для воздушных средств) РегЗнак А T(1-50) О  
Идентификационный номер (VIN) ИдНомер А T(1-40) Н  
Марка, модель (модификация), тип транспортного средства МаркТран А T(1-50) Н  
Стоимость транспортного средства, передаваемого в дар СтоимТран А N(15) Н  
Доля одаряемого в праве собственности на транспортное средство, передаваемое в дар ДолОдарТран С   О Типовой элемент <ДолОдарТип>.
Состав элемента представлен в таблице 4.22

Таблица 4.15

Сведения о ценных бумагах и долях в уставных капиталах хозяйственных обществ, передаваемых в дар (СвЦенБумДоля)

Наименование элемента Сокращенное наименование (код) элемента Признак типа элемента Формат элемента Признак обязательности элемента Дополнительная информация
Наименование ценных бумаг или долей в уставных капиталах хозяйственных обществ НаимЦенБум А T(1-250) О  
Код вида ценных бумаг или доли в уставном капитале хозяйственного общества КодЦенБум А T(=5) ОК Типовой элемент <СНТСТип>.
Указывается в соответствии с приложением N 3 к Порядку
Номинальная стоимость объекта (доли объекта), передаваемого в дар НомСтоим А N(20.10) О  
Доля одаряемого в праве собственности на объект (ценные бумаги или доля в уставном капитале хозяйственного общества), передаваемый в дар ДоляОдарЦенБум С   О Типовой элемент <ДолОдарТип>.
Состав элемента представлен в таблице 4.22
Сведения о ценных бумагах, передаваемых в дар | СвЦенБум С   О Состав элемента представлен в таблице 4.16
Сведения о доле в уставном капитале хозяйственного общества, передаваемой в дар СвДоля С   О Состав элемента представлен в таблице 4.17

Таблица 4.16

Сведения о ценных бумагах, передаваемых в дар (СвЦенБум)

Наименование элемента Сокращенное наименование (код) элемента Признак типа элемента Формат элемента Признак обязательности элемента Дополнительная информация
Эмитент Эмитент А T(1-1000) О  
Категория (тип) ценных бумаг КатЦенБум А T(1-1000) О  
Количество Колич А N(20.10) О  
Государственный регистрационный номер выпуска ценных бумаг РегНом А T(1-1000) О  
Держатель реестра ДержРеестр А T(1-1000) Н  

Таблица 4.17

Сведения о доле в уставном капитале хозяйственного общества, передаваемой в дар (СвДоля)

Наименование элемента Сокращенное наименование (код) элемента Признак типа элемента Формат элемента Признак обязательности элемента Дополнительная информация
Признак организации ПрОрг А T(=1) ОК Принимает значение:
1 - российская организация |
2 - иностранная организация
Сведения о российской организации | СвРосОрг С   О Типовой элемент <СвЮЛТип>.
СвИнОрг С   О Состав элемента представлен в таблице 4.20
Сведения об иностранной организации         Типовой элемент <СвИнТип>.
Состав элемента представлен в таблице 4.21

Таблица 4.18

Сведения о дарителе - физическом лице (СвФЛДарТип)

Наименование элемента Сокращенное наименование (код) элемента Признак типа элемента Формат элемента Признак обязательности элемента Дополнительная информация
ИНН (при наличии) ИННФЛ А T(=12) Н Типовой элемент <ИННФЛТип>
Признак полноты представляемой даты рождения физического лица ПрДатаРожд А T(=1) ОК Принимает значение:
1 - в дате только год рождения |
2 - в дате месяц и год рождения |
3 - полная дата рождения
Дата рождения ДатаРожд А T(=10) О Типовой элемент <ДатаТип>. Дата в формате ДД.ММ.ГГГГ.
Если <ПрДатаРожд> = 3, то
<ДатаРожд> = ДД.ММ.ГГГГ.
Если <ПрДатаРожд> = 2, то
<ДатаРожд> = 01.ММ.ГГГГ.
Если <ПрДатаРожд> = 1, то
<ДатаРожд> = 01.01.ГГГГ
Место рождения МестоРожд А T(1-254) Н  
Гражданство (код страны) КодСтрГражд А T(=3) ОК Типовой элемент <ОКСМТип>.
Принимает значение в соответствии с Общероссийским классификатором стран мира (ОКСМ)
Пол Пол А T(=1) ОК Принимает значение:
1 - мужской |
2 - женский
Фамилия, имя, отчество (при наличии) ФИО С   О Типовой элемент <ФИОПрТип>.
Состав элемента представлен в таблице 4.30
Сведения о документе, удостоверяющем личность УдостДок С   О Типовой элемент <УдЛичнФЛТип>.
Состав элемента представлен в таблице 4.29

Таблица 4.19

Сведения об одаряемом физическом лице (СвФЛТип)

Наименование элемента Сокращенное наименование (код) элемента Признак типа элемента Формат элемента Признак обязательности элемента Дополнительная информация
ИНН (при наличии) ИННФЛ А T(=12) Н Типовой элемент <ИННФЛТип>
Признак полноты представляемой даты рождения физического лица ПрДатаРожд А T(=1) ОК Принимает значение:
1 - в дате только год рождения |
2 - в дате месяц и год рождения |
3 - полная дата рождения
Дата рождения ДатаРожд А T(=10) О Типовой элемент <ДатаТип>.
Дата в формате ДД.ММ.ГГГГ.
Если <ПрДатаРожд> = 3, то
<ДатаРожд> = ДД.ММ.ГГГГ.
Если <ПрДатаРожд> = 2, то
<ДатаРожд> = 01.ММ.ГГГГ.
Если <ПрДатаРожд> = 1, то
<ДатаРожд> = 01.01.ГГГГ
Место рождения МестоРожд А T(1-254) Н  
Номер записи акта гражданского состояния о рождении НомЗапРожд А T(=21) НУ Элемент обязателен при отсутствии элемента
<УдостДок>
Гражданство (код страны) КодСтрГражд А T(=3) ОК Типовой элемент <ОКСМТип>.
Принимает значение в соответствии с Общероссийским классификатором стран мира (ОКСМ)
Пол Пол А T(=1) ОК Принимает значение:
1 - мужской |
2 - женский
Фамилия, имя, отчество (при наличии) ФИО С   О Типовой элемент <ФИОПрТип>.
Состав элемента представлен в таблице 4.30
Сведения о документе, удостоверяющем личность УдостДок С   НУ Типовой элемент <УдЛичнФЛТип>.
Состав элемента представлен в таблице 4.29.
Элемент обязателен при отсутствии элемента <НомЗапРожд>
Адрес места жительства (места пребывания) на территории Российской Федерации АдрМЖ С   Н Типовой элемент <АдрФИАСТип>.
Состав элемента представлен в таблице 4.24

Таблица 4.20

Сведения о российской организации (СвЮЛТип)

Наименование элемента Сокращенное наименование (код) элемента Признак типа элемента Формат элемента Признак обязательности элемента Дополнительная информация
Полное наименование НаимЮЛПолн А T(1-1000) О  
ИНН ИННЮЛ А T(=10) О Типовой элемент <ИННЮЛТип>
Код причины постановки на учет (далее - КПП) КПП А T(=9) О Типовой элемент <КППТип>
Основной государственный регистрационный номер ОГРН А T(=13) О Типовой элемент <ОГРНТип>

Таблица 4.21

Сведения об иностранной организации (СвИнТип)

Наименование элемента Сокращенное наименование (код) элемента Признак типа элемента Формат элемента Признак обязательности элемента Дополнительная информация
Полное наименование НаимЮЛПолн А T(1-1000) О  
ИНН ИННЮЛ А T(=10) Н Типовой элемент <ИННЮЛТип>
КПП КПП А T(=9) Н Типовой элемент <КППТип>
Код страны регистрации (инкорпорации) Страна А T(=3) ОК Типовой элемент <ОКСМТип>.
Принимает значение в соответствии с Общероссийским классификатором стран мира (ОКСМ)
Регистрационный номер в стране регистрации (инкорпорации) РегНомер А T(1-70) Н Обязательно указывается при отсутствии ИНН и КПП
Код налогоплательщика в стране регистрации (инкорпорации) или его аналог (при наличии) КодНПРег А T(1-50) Н  

Таблица 4.22

Доля одаряемого в праве собственности (ДолОдарТип)

Наименование элемента Сокращенное наименование (код) элемента Признак типа элемента Формат элемента Признак обязательности элемента Дополнительная информация
Размер доли в праве (числитель) ДолПрЧ А N(10) О  
Размер доли в праве (знаменатель) ДолПрЗ А N(10) О Принимает значение больше нуля

Таблица 4.23

Сведения о нотариальном удостоверении договора дарения (УдосДогДарТип)

Наименование элемента Сокращенное наименование (код) элемента Признак типа элемента Формат элемента Признак обязательности элемента Дополнительная информация
Регистрационный номер нотариального действия, внесенный в реестр нотариальных действий единой информационной системы нотариата, при нотариальном удостоверении договора дарения НомРегис А T(1-25) О  
Дата удостоверения договора дарения ДатаУдос А T(=10) О Типовой элемент <ДатаТип>.
Дата в формате ДД.ММ.ГГГГ

Таблица 4.24

Адрес с указанием муниципального образования (АдрФИАСТип)

Наименование элемента Сокращенное наименование (код) элемента Признак типа элемента Формат элемента Признак обязательности элемента Дополнительная информация
Уникальный номер адреса объекта адресации в государственном адресном реестре ИдНом А T(=36) Н Элемент применяется только при представлении документа в электронной форме
Почтовый индекс Индекс А T(=6) Н  
Субъект Российской Федерации (код) Регион П T(=2) ОК Типовой элемент <ССРФТип>. Указывается в соответствии с приложением N 2 "Коды субъектов Российской Федерации и иных территорий" к порядку заполнения формы "Сведения о нотариальном удостоверении договора дарения", утвержденным настоящим приказом
Муниципальный район/городской округ/внутригородская территория города федерального значения/муниципальный округ/федеральная территория МуниципРайон С   О Типовой элемент <ВидНаимКодТип>.
Состав элемента представлен в таблице 4.25
Городское поселение/сельское поселение/межселенная территория в составе муниципального района/внутригородской район городского округа ГородСелПоселен С   Н Типовой элемент <ВидНаимКодТип>.
Состав элемента представлен в таблице 4.25
Населенный пункт (город, деревня, село и прочее) НаселенПункт С   Н Типовой элемент <ВидНаимТип>.
Состав элемента представлен в таблице 4.26
Элемент планировочной структуры ЭлПланСтруктур С   Н Типовой элемент <ТипНаимТип>.
Состав элемента представлен в таблице 4.27
Элемент улично-дорожной сети ЭлУлДорСети С   Н Типовой элемент <ТипНаимТип>.
Состав элемента представлен в таблице 4.27
Здание (строение)/сооружение Здание С   НМ Типовой элемент <НомерТип>.
Состав элемента представлен в таблице 4.28.
Признак множественности М может принимать значение от 1 до 3
Помещение в пределах здания (строения), сооружения ПомещЗдания С   Н Типовой элемент <НомерТип>.
Состав элемента представлен в таблице 4.28
Помещение в пределах квартиры ПомещКвартиры С   Н Типовой элемент <НомерТип>.
Состав элемента представлен в таблице 4.28

Таблица 4.25

Сведения о виде (код) и наименовании адресного элемента (ВидНаимКодТип)

Наименование элемента Сокращенное наименование (код) элемента Признак типа элемента Формат элемента Признак обязательности элемента Дополнительная информация
Вид (код) элемента ВидКод А T(=1) ОК Принимает значения:
для элемента <МуниципРайон>
1 - муниципальный район |
2 - городской округ |
3 - внутригородская территория города федерального значения |
4 - муниципальный округ |
5 - федеральная территория
для элемента <ГородСелПоселен>
1 - городское поселение |
2 - сельское поселение |
3 - межселенная территория в составе муниципального района |
4 - внутригородской район городского округа
Наименование элемента Наим А T(1-255) О  

Таблица 4.26

Сведения о виде и наименовании адресного элемента (ВидНаимТип)

Наименование элемента Сокращенное наименование (код) элемента Признак типа элемента Формат элемента Признак обязательности элемента Дополнительная информация
Вид элемента Вид А T(1-50) О  
Наименование элемента Наим А T(1-255) О  

Таблица 4.27

Сведения о типе и наименовании адресного элемента (ТипНаимТип)

Наименование элемента Сокращенное наименование (код) элемента Признак типа элемента Формат элемента Признак обязательности элемента Дополнительная информация
Тип элемента Тип А T(1-50) О  
Наименование элемента Наим А T(1-255) О  

Таблица 4.28

Сведения о номере адресного элемента (НомерТип)

Наименование элемента Сокращенное наименование (код) элемента Признак типа элемента Формат элемента Признак обязательности элемента Дополнительная информация
Тип элемента Тип А T(1-50) О  
Номер элемента Номер А T(1-255) О  

Таблица 4.29

Сведения о документе, удостоверяющем личность (УдЛичнФЛТип)

Наименование элемента Сокращенное наименование (код) элемента Признак типа элемента Формат элемента Признак обязательности элемента Дополнительная информация
Код вида документа, удостоверяющего личность КодВидДок А T(=2) ОК Типовой элемент <СПДУЛТип>.
Указывается в соответствии с приложением N 1 "Коды видов документов" к порядку заполнения формы "Сведения о нотариальном удостоверении договора дарения", утвержденным настоящим приказом
Серия и номер документа, удостоверяющего личность СерНомДок А T(1-25) О Типовой элемент <СПДУЛШТип>
Дата выдачи документа, удостоверяющего личность ДатаДок А T(=10) О Типовой элемент <ДатаТип>.
Дата в формате ДД.ММ.ГГГГ
Наименование органа, выдавшего документ, удостоверяющий личность ВыдДок А T(1-255) О  
Код подразделения органа, выдавшего документ, удостоверяющий личность КодВыдДок А T(=7) Н  

Таблица 4.30

Фамилия, имя, отчество физического лица (ФИОПрТип)
 

Наименование элемента Сокращенное наименование (код) элемента Признак типа элемента Формат элемента Признак обязательности элемента Дополнительная информация
Признак отсутствия фамилии | ПрФамилия П T(=1) ОК Принимает значение:
1 - фамилия отсутствует
Фамилия Фамилия П T(1-60) ОУ Элемент должен присутствовать при отсутствия элемента <Имя>
Признак отсутствия имени | ПрИмя П T(=1) ОК Принимает значение:
1 - имя отсутствует
Имя Имя П T(1-60) ОУ Элемент должен присутствовать при отсутствия элемента <Фамилия>
Признак отсутствия отчества | ПрОтчество П T(=1) ОК Принимает значение:
1 - отчество отсутствует
Отчество Отчество П T(1-60) О