Приказ ФНС РФ от 02.10.2024 N ЕД-7-3/815@

"Об утверждении формы, Порядка ее заполнения и формата представления налоговой декларации по акцизам на табак (табачные изделия), табачную продукцию, жидкости для электронных систем доставки никотина, никотиновое сырье и бестабачную никотинсодержащую смесь для нагревания в электронной форме"
Редакция от 02.10.2024 — Действует с 02.01.2025

Зарегистрировано в Минюсте России 1 ноября 2024 г. N 79997


ФЕДЕРАЛЬНАЯ НАЛОГОВАЯ СЛУЖБА

ПРИКАЗ
от 2 октября 2024 г. N ЕД-7-3/815@

ОБ УТВЕРЖДЕНИИ ФОРМЫ, ПОРЯДКА ЕЕ ЗАПОЛНЕНИЯ И ФОРМАТА ПРЕДСТАВЛЕНИЯ НАЛОГОВОЙ ДЕКЛАРАЦИИ ПО АКЦИЗАМ НА ТАБАК (ТАБАЧНЫЕ ИЗДЕЛИЯ), ТАБАЧНУЮ ПРОДУКЦИЮ, ЖИДКОСТИ ДЛЯ ЭЛЕКТРОННЫХ СИСТЕМ ДОСТАВКИ НИКОТИНА, НИКОТИНОВОЕ СЫРЬЕ И БЕСТАБАЧНУЮ НИКОТИНСОДЕРЖАЩУЮ СМЕСЬ ДЛЯ НАГРЕВАНИЯ В ЭЛЕКТРОННОЙ ФОРМЕ

В соответствии с абзацем первым пункта 4 статьи 31 и абзацем первым пункта 7 статьи 80 Налогового кодекса Российской Федерации, абзацем первым пункта 1, подпунктом 5.9.36 пункта 5 Положения о Федеральной налоговой службе, утвержденного постановлением Правительства Российской Федерации от 30.09.2004 N 506, в целях реализации положений главы 22 Налогового кодекса Российской Федерации, а также в связи с принятием федеральных законов от 22.04.2024 N 96-ФЗ "О внесении изменений в часть вторую Налогового кодекса Российской Федерации и статью 3 Федерального закона "О внесении изменений в часть вторую Налогового кодекса Российской Федерации и статью 1 Федерального закона "О внесении изменений в часть вторую Налогового кодекса Российской Федерации" и от 12.07.2024 N 176-ФЗ "О внесении изменений в части первую и вторую Налогового кодекса Российской Федерации, отдельные законодательные акты Российской Федерации и признании утратившими силу отдельных положений законодательных актов Российской Федерации" приказываю:

1. Утвердить:

форму налоговой декларации по акцизам на табак (табачные изделия), табачную продукцию, жидкости для электронных систем доставки никотина, никотиновое сырье и бестабачную никотинсодержащую смесь для нагревания согласно приложению N 1 к настоящему приказу;

порядок заполнения налоговой декларации по акцизам на табак (табачные изделия), табачную продукцию, жидкости для электронных систем доставки никотина, никотиновое сырье и бестабачную никотинсодержащую смесь для нагревания согласно приложению N 2 к настоящему приказу;

формат представления налоговой декларации по акцизам на табак (табачные изделия), табачную продукцию, жидкости для электронных систем доставки никотина, никотиновое сырье и бестабачную никотинсодержащую смесь для нагревания в электронной форме согласно приложению N 3 к настоящему приказу.

2. Признать утратившими силу:

приказ ФНС России от 15.02.2018 N ММВ-7-3/95@ "Об утверждении формы и формата представления налоговой декларации по акцизам на табак (табачные изделия), табачную продукцию, электронные системы доставки никотина и жидкости для электронных систем доставки никотина в электронной форме и порядка ее заполнения" (зарегистрирован Министерством юстиции Российской Федерации 15.05.2018, регистрационный N 51109);

приказ ФНС России от 25.09.2020 N ЕД-7-3/696@ "О внесении изменений в приложение к приказу Федеральной налоговой службы от 15.02.2018 N ММВ-7-3/95@ "Об утверждении формы и формата представления налоговой декларации по акцизам на табак (табачные изделия), табачную продукцию, электронные системы доставки никотина и жидкости для электронных систем доставки никотина в электронной форме и порядка ее заполнения" (зарегистрирован Министерством юстиции Российской Федерации 28.10.2020, регистрационный N 60623);

приказ ФНС России от 26.08.2022 N ЕД-7-3/778@ "О внесении изменений в приложения к приказу Федеральной налоговой службы от 15.02.2018 N ММВ-7-3/95@ "Об утверждении формы и формата представления налоговой декларации по акцизам на табак (табачные изделия), табачную продукцию, электронные системы доставки никотина и жидкости для электронных систем доставки никотина в электронной форме и порядка ее заполнения" (зарегистрирован Министерством юстиции Российской Федерации 19.10.2022, регистрационный N 70613).

3. Установить, что:

настоящий приказ вступает в силу по истечении двух месяцев со дня его официального опубликования, но не ранее 01.01.2025;

налоговая декларация по акцизам на табак (табачные изделия), табачную продукцию, жидкости для электронных систем доставки никотина, никотиновое сырье и бестабачную никотинсодержащую смесь для нагревания представляется начиная с налогового периода, следующего за месяцем вступления в силу настоящего приказа, но не ранее чем за январь 2025 года.

4. Контроль за исполнением настоящего приказа возложить на заместителя руководителя Федеральной налоговой службы, координирующего вопросы методологического и организационного обеспечения работы налоговых органов по вопросам исчисления в соответствующий бюджет налогов и сборов, иных обязательных платежей (за исключением транспортного налога, налога на имущество организаций, налога на имущество физических лиц, земельного налога, налога на доходы физических лиц, страховых взносов).

Руководитель
Федеральной налоговой службы
Д.В. ЕГОРОВ

Приложение N 1
к приказу ФНС России
от 02.10.2024 г. N ЕД-7-3/815@

Налоговая декларация по акцизам на табак (табачные изделия), табачную продукцию, жидкости для электронных систем доставки никотина, никотиновое сырье и бестабачную никотинсодержащую смесь для нагревания представляется начиная с налогового периода, следующего за месяцем вступления в силу данного документа, но не ранее чем за январь 2025 года (абзац второй пункта 3).

                          ИНН <1>            
                                                                 
    1680   6016     КПП <2>                   Стр. 0 0 1

Форма по КНД1151074

НАЛОГОВАЯ ДЕКЛАРАЦИЯ ПО АКЦИЗАМ НА ТАБАК (ТАБАЧНЫЕ ИЗДЕЛИЯ), ТАБАЧНУЮ ПРОДУКЦИЮ, ЖИДКОСТИ ДЛЯ ЭЛЕКТРОННЫХ СИСТЕМ ДОСТАВКИ НИКОТИНА, НИКОТИНОВОЕ СЫРЬЕ И БЕСТАБАЧНУЮ НИКОТИНСОДЕРЖАЩУЮ СМЕСЬ ДЛЯ НАГРЕВАНИЯ

Номер корректировки             Налоговый период (код)             Отчетный год        
                                                                             
Представляется в налоговый орган (код)                   по месту нахождения (учета) (код)          
                                                                             
                                                                             
                                                                               
                                                                             
                                                                               
                                                                             
                                                                               
                                                                             
(налогоплательщик)
                                                                               
Форма реорганизации (ликвидация) (код)         ИНН / КПП реорганизованной организации                       /                  
                                                 
Номер контактного телефона                                                            
                                                                             
На         страницах с приложением подтверждающих документов или их копий на         листах                
                                                                                 
Достоверность и полноту сведений, указанных
в настоящей декларации, подтверждаю:
    Заполняется работником налогового органа
    Сведения о представлении декларации
                                                                                   
    1 - налогоплательщик     Данная декларация представлена (код)                  
    2 - представитель налогоплательщика                                            
        на         страницах
                                                                                   
                                            с приложением подтверждающих документов      
                                                                                   
                                          или их копий на         листах  
                                                                                   
                                            Дата представления декларации       .     .        
(фамилия, имя, отчество <3> полностью)                            
                                                                                   
Подпись         Дата     .     .                                                    
                                                                               
Наименование и реквизиты документа,
подтверждающего полномочия представителя налогоплательщика
                                           
                                                                                   
                                                                                 
                                                                                   
                                                                                 
                                            фамилия, имя, отчество <3>   Подпись

<1> Идентификационный номер налогоплательщика (далее - ИНН).
<2> Код причины постановки на налоговый учет (далее - КПП).
<3> Отчество указывается при наличии.
                                                                                   
                                                                                 
                          ИНН            
                                                               
    1680   6023     КПП                   Стр.      

Раздел 1. Сумма акциза по подакцизным товарам, подлежащая уплате в бюджет либо возмещению из бюджета

Показатели Код строки Значение показателей
1 2 3
                                                                                         
Код по ОКТМО 010                                          
                                                                                         
Код бюджетной классификации 020                                          
                                                                                         
Сумма акциза, подлежащая уплате в бюджет (в рублях) 030                                          
                                                 
Сумма акциза, подлежащая возмещению из бюджета (в рублях) 040                                          
                                                                                         
Код бюджетной классификации 020                                          
                                                 
Сумма акциза, подлежащая уплате в бюджет (в рублях) 030                                          
                                                                                         
Сумма акциза, подлежащая возмещению из бюджета (в рублях) 040                                          
                                                                                         
Код бюджетной классификации 020                                          
                                                                                         
Сумма акциза, подлежащая уплате в бюджет (в рублях) 030                                          
                                                 
Сумма акциза, подлежащая возмещению из бюджета (в рублях) 040                                          
                                                 
Код бюджетной классификации 020                                          
                                                                                         
Сумма акциза, подлежащая уплате в бюджет (в рублях) 030                                          
                                                 
Сумма акциза, подлежащая возмещению из бюджета (в рублях) 040                                          
                                                 
Код бюджетной классификации 020                                          
                                                                                         
Сумма акциза, подлежащая уплате в бюджет (в рублях) 030                                          
                                                 
Сумма акциза, подлежащая возмещению из бюджета (в рублях) 040                                          
Достоверность и полноту сведений, указанных на данной странице, подтверждаю:
                                                                                         
                                        (подпись)                 (дата)                    
                                                                                       
                          ИНН            
                                                               
    1680   6030     КПП                   Стр.      

Раздел 2. Расчет суммы акциза по подакцизным товарам

Показатели Код строки Значения показателей
1 2 3
                                                                                         
Совокупный объем реализованных подакцизных товаров за налоговый период (тысяч штук) 010                         .                
                                                 
Среднемесячный совокупный объем реализованных подакцизных товаров в предыдущем календарном году (тысяч штук) 020                         .                
                                                 
Объем реализации ввезенных подакцизных товаров (тысяч штук) 025                         .                
                                                 
Значение коэффициента Т 030   .                                      
                                                 
Код вида подакцизного товара             040                                          

2.1. Операции, совершаемые с подакцизными товарами, за исключением операций по реализации за пределы территории Российской Федерации

Код операции             Объем подакцизного товара           Исчисленная сумма акциза (в рублях) /
Сумма акциза, подлежащая уплате (в рублях)
1             2           3/4
                                                                                     
                                              .                                      
                                                                                     
                                                                                   
                                                                                     
                                              .                                      
                                                                                     
                                                                                   
                                                                                     
                                              .                                      
                                                                                     
                                                                                   
                                                                                     
                                              .                                      
                                                                                     
                                                                                   
                                                                                     
                                              .                                      
                                                                                     
                                                                                   

2.2. Операции по реализации подакцизных товаров за пределы территории Российской Федерации, в том числе на территории государств - членов Евразийского экономического союза

Код операции             Объем подакцизного товара           Исчисленная сумма акциза (в рублях) /
Сумма акциза, подлежащая уплате (освобожденная от уплаты) (в рублях)
1             2           3/4
                                                                                     
                                              .                                      
                                                                                     
                                                                                   
                                                                                     
                                              .                                      
                                                                                     
                                                                                   
                                                                                     
                                              .                                      
                                                                                     
                                                                                   
                                                                                     
                                                                                   
                          ИНН            
                                                               
    1680   6047     КПП                   Стр.      

2.3. Сумма акциза, подлежащая вычету

Код показателя             Объем подакцизного товара /
Сумма акциза, подлежащая вычету (в рублях)
        Налоговый период, в котором осуществлена операция
                        код         год
1             2 / 3             4         5
                                                                                     
                                              .                                      
                                                                                     
                                                                                   
                                                                                     
                                              .                                      
                                                                                     
                                                                                   

2.4. Сумма акциза, подлежащая уплате в бюджет либо возмещению из бюджета

          Код показателя                       Сумма акциза, подлежащая уплате в бюджет либо возмещению из бюджета (в рублях)                      
            1                         2                        
                                                                                               
                                                                                             
                                                                                               
                                                                                             

2.5. Документально подтвержденный факт реализации подакцизных товаров за пределы территории Российской Федерации

Код показателя         Объем подакцизного товара /
Сумма акциза (в рублях)
      Налоговый период, в котором осуществлена реализация товаров
                                                          код     год  
1         2 / 3         4     5  
                                                                           
                                          .                                
                                                                           
                                                                         
                                                                           
                                          .                                
                                                                           
                                                                         
                                                                           
                                          .                                
                                                                           
                                                                         
                                                                           
                                          .                                
                                                                           
                                                                         
                                                                           
                                          .                                
                                                                           
                                                                         
                                                                           
                                          .                                
                                                                           
                                                                         
                                                                           
                                          .                                
                                                                           
                                                                         
                                                                           
                                          .                                
                                                                           
                                                                         
                                                                           
                                                                         

                          ИНН            
                                                               
    1680   6054     КПП                   Стр.      

Приложение N 1
к форме налоговой декларации

РАСЧЕТ СУММЫ АКЦИЗА ПО СИГАРЕТАМ (ПАПИРОСАМ)

Показатели Код строки Значения показателей
1   2   3
                                                                               
Код вида подакцизного товара 010                                  
                                                                               
Код операции (показателя)         020                                  
                                                                               
Налоговый период, в котором осуществлена реализация товаров за пределы территории Российской Федерации   025                                  
          (код)   (год)                  
Сумма акциза по виду подакцизного товара (в рублях)       030                                  
                                                                               
Объем реализованных (переданных) табачных изделий - всего (тысяч штук)   040                           .      

Сумма акциза по марке (наименованию) сигарет (папирос)

Марка (наименование) сигарет (папирос)           050                                  
                                                                               
                                                                             
                                                                               
                                                                             
                                                                               
Код товара   055                                  
                                         
Количество единиц реализованных (переданных) потребительских упаковок (пачек) (штук)   060                                  
                                         
Количество единиц сигарет (папирос) в одной потребительской упаковке (пачке) (штук)   070                                  
                                         
Объем реализованных (переданных) табачных изделий (тысяч штук) (стр. 060 х стр. 070 :1000)   080                           .      
                                         
Сумма акциза, рассчитанная исходя из твердой (специфической) налоговой ставки (в рублях)   090                                  
                                         
Максимальная розничная цена за единицу потребительской упаковки (пачки) табачных изделий (в рублях и копейках)   100             .                    
                                         
Расчетная стоимость реализованных (переданных) табачных изделий (в рублях) (стр. 060 х стр. 100)   110                                  
                                         
Сумма акциза, рассчитанная исходя из адвалорной налоговой ставки (в рублях)   120                                  
                                         
Сумма акциза, рассчитанная исходя из комбинированной ставки (в рублях) (стр. 090 + стр. 120)   130                                  
                                         
Сумма акциза, рассчитанная исходя из минимальной ставки (в рублях)   140                                  
                                         
Сумма акциза, принимаемая к расчету                                          
                                                                               
  исходя из комбинированной ставки акциза (в рублях)   150                                  
                                                                               
  исходя из минимальной ставки акциза (в рублях)   151                                  
                                                                               
                                                                             
                          ИНН            
                                                               
    1680   6061     КПП                   Стр.      

Приложение N 2
к форме налоговой декларации

РЕАЛИЗАЦИЯ ПОДАКЦИЗНЫХ ТОВАРОВ ЗА ПРЕДЕЛЫ ТЕРРИТОРИИ РОССИЙСКОЙ ФЕДЕРАЦИИ, ПО КОТОРОЙ В НАЛОГОВОМ ПЕРИОДЕ ПРИМЕНЕНО ОСВОБОЖДЕНИЕ ОТ УПЛАТЫ АКЦИЗА ПРИ ПРЕДСТАВЛЕНИИ БАНКОВСКОЙ ГАРАНТИИ ИЛИ ДОГОВОРА ПОРУЧИТЕЛЬСТВА

Показатели Код строки Значения показателей
1   2   3
                                                                                       
Признак документа 001       1 - банковская гарантия    
                                                    2 - договор поручительства    
                                                                                       
Номер банковской гарантии (договора поручительства)   010                                          
                                                                                       
Дата выдачи банковской гарантии (дата заключения договора поручительства) 020       .     .                            
                                               
Дата начала срока действия банковской гарантии (договора поручительства) 030       .     .                            
                                               
Дата окончания срока действия банковской гарантии (договора поручительства) 040       .     .                            
                                               
Сумма обязательств по банковской гарантии (договору поручительства) (в рублях) 050                                          
                                               
Общая сумма акциза, освобожденная от уплаты в связи с представлением банковской гарантии (договора поручительства) (в рублях) 060                                          
                                               
Превышение суммы акциза, освобожденной от уплаты, над суммой акциза, приходящейся на объем подакцизных товаров, факт реализации которых за пределы территории Российской Федерации документально подтвержден на конец налогового периода (в рублях) 065                                          
                                               
                                               
                                               

Раздел 1. Сведения о подакцизных товарах, реализованных за пределы территории Российской Федерации

Код вида подакцизного товара               Объем подакцизного товара         Сумма акциза, освобожденная от уплаты (в рублях)
  1                 2         3
                                                                                     
                                                .                                    
                                                                                     
                                                .                                    
                                                                                     
                                                .                                    
                                                                                     
                                                .                                    
                                                                                     
                                                .                                    
                                                                                     
                                                .                                    

Раздел 2. Сведения о документальном подтверждении факта реализации подакцизных товаров за пределы территории Российской Федерации

Показатели Код строки Код вида подакцизного товара Объем подакцизного товара /
Сумма акциза (в рублях)
  Налоговый период, в котором осуществлена реализация товаров
                                                                код   год
1 2   3   4 / 5   6   7
                                                                             
Документально подтвержденный в налоговом периоде факт реализации подакцизных товаров за пределы территории Российской Федерации 070                                   .                      
                                                               
                                                             
                                                               
                                                               
                                                               
Документально подтвержденный в предыдущих налоговых периодах факт реализации подакцизных товаров за пределы территории Российской Федерации 080                                   .                      
                                                               
                                                             
                                                               
                                                               
                                                               
                                                                             
                                                                           
                          ИНН            
                                                               
    1680   6078     КПП                   Стр.      

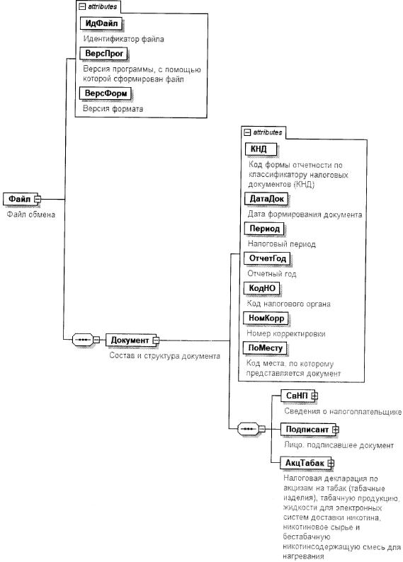
Приложение N 3
к форме налоговой декларации

СВЕДЕНИЯ О РЕАЛИЗОВАННЫХ ПОДАКЦИЗНЫХ ТОВАРАХ

Показатели Код строки Значения показателей
1   2   3
                                                                                       
Признак сведений 001       0 - аннулированные    
                                                    1 - уточненные, добавочные                  
                                                                                       
Идентификатор файла обмена универсального передаточного документа, подписанного первой стороной   010                                          
                                                                                     
                                                                                       
                                                                                     
                                                                                       
                                                                                     
                                                                                       
Идентификатор файла обмена универсального передаточного документа, подписанного первой стороной   010                                          
                                                                                     
                                                                                       
                                                                                     
                                                                                       
                                                                                     
                                                                                       
Идентификатор файла обмена универсального передаточного документа, подписанного первой стороной   010                                          
                                                                                     
                                                                                       
                                                                                     
                                                                                       
                                                                                     
                                                                                       
Идентификатор файла обмена универсального передаточного документа, подписанного первой стороной   010                                          
                                                                                     
                                                                                       
                                                                                     
                                                                                       
                                                                                     
                                                                                       
Идентификатор файла обмена универсального передаточного документа, подписанного первой стороной   010                                          
                                                                                     
                                                                                       
                                                                                     
                                                                                       
                                                                                     
                                                                                       
                                                                                       
                                                                                     

Приложение N 2
к приказу ФНС России
от 02.10.2024 г. N ЕД-7-3/815@

ПОРЯДОК ЗАПОЛНЕНИЯ НАЛОГОВОЙ ДЕКЛАРАЦИИ ПО АКЦИЗАМ НА ТАБАК (ТАБАЧНЫЕ ИЗДЕЛИЯ), ТАБАЧНУЮ ПРОДУКЦИЮ, ЖИДКОСТИ ДЛЯ ЭЛЕКТРОННЫХ СИСТЕМ ДОСТАВКИ НИКОТИНА, НИКОТИНОВОЕ СЫРЬЕ И БЕСТАБАЧНУЮ НИКОТИНСОДЕРЖАЩУЮ СМЕСЬ ДЛЯ НАГРЕВАНИЯ

I. Общие положения

1. Налоговая декларация по акцизам на табак (табачные изделия), табачную продукцию, жидкости для электронных систем доставки никотина, никотиновое сырье и бестабачную никотинсодержащую смесь для нагревания (далее - Декларация) заполняется налогоплательщиками, совершающими операции, предусмотренные статьей 182 Налогового кодекса Российской Федерации (далее - Кодекс), со следующими подакцизными товарами:

табаком трубочным, курительным, жевательным, сосательным, нюхательным, кальянным (за исключением табака, используемого в качестве сырья для производства табачной продукции);

сигарами;

сигариллами (сигаритами), биди, кретеком;

сигаретами, папиросами;

табаком (табачными изделиями), предназначенным для потребления путем нагревания;

жидкостями для электронных систем доставки никотина;

никотиновым сырьем, предусмотренным законодательством о государственном регулировании производства и оборота табачных изделий, табачной продукции, никотинсодержащей продукции и сырья для их производства;

бестабачной никотинсодержащей смесью для нагревания.

2. Декларация состоит из:

титульного листа;

раздела 1 "Сумма акциза по подакцизным товарам, подлежащая уплате в бюджет либо возмещению из бюджета";

раздела 2 "Расчет суммы акциза по подакцизным товарам", состоящего из:

подраздела 2.1 "Операции, совершаемые с подакцизными товарами, за исключением операций по реализации за пределы территории Российской Федерации";

подраздела 2.2 "Операции по реализации подакцизных товаров за пределы территории Российской Федерации, в том числе на территории государств - членов Евразийского экономического союза";

подраздела 2.3 "Сумма акциза, подлежащая вычету";

подраздела 2.4 "Сумма акциза, подлежащая уплате в бюджет либо возмещению из бюджета";

подраздела 2.5 "Документально подтвержденный факт реализации подакцизных товаров за пределы территории Российской Федерации";

приложения N 1 к форме Декларации "Расчет суммы акциза по сигаретам (папиросам)", состоящего из раздела "Сумма акциза по марке (наименованию) сигарет (папирос)";

приложения N 2 к форме Декларации "Реализация подакцизных товаров за пределы территории Российской Федерации, по которой в налоговом периоде применено освобождение от уплаты акциза при представлении банковской гарантии или договора поручительства", состоящего из:

раздела 1 "Сведения о подакцизных товарах, реализованных за пределы территории Российской Федерации";

раздела 2 "Сведения о документальном подтверждении факта реализации подакцизных товаров за пределы территории Российской Федерации";

приложения N 3 к форме Декларации "Сведения о реализованных подакцизных товарах".

3. Для заполнения Декларации применяются:

коды, определяющие налоговый период; коды места представления налоговой декларации в налоговый орган; коды форм реорганизации и код ликвидации организации; коды, определяющие способ и вид представления налоговой декларации в налоговый орган; коды единиц измерения налоговой базы подакцизных товаров согласно приложению N 1 к Порядку заполнения налоговой декларации по акцизам на табак (табачные изделия), табачную продукцию и жидкости для электронных систем доставки никотина, утвержденному настоящим приказом (далее - Порядок);

коды видов подакцизных товаров согласно приложению N 2 к Порядку;

коды операций (показателей), используемых при заполнении налоговой декларации согласно приложению N 3 к Порядку.

4. Уточненная декларация включает те разделы Декларации и приложения к ней, которые ранее были представлены налогоплательщиком в налоговый орган, с учетом внесенных в них изменений, а также иные разделы Декларации и приложения к ним, в случае внесения в них изменений (дополнений).

Уточненная Декларация заполняется по форме, действовавшей в налоговом периоде, за который вносятся соответствующие изменения.

5. Каждому показателю Декларации соответствует одно поле, состоящее из определенного количества знакомест. В каждом поле указывается только один показатель. Исключение составляют показатели, значениями которых являются дата, правильная или десятичная дробь.

Для указания даты используются по порядку три поля: день (поле из двух знакомест), месяц (поле из двух знакомест) и год (поле из четырех знакомест), разделенные знаком "." (точка), или два поля: месяц (поле из двух знакомест) и год (поле из четырех знакомест), разделенные знаком "." (точка).

Для правильной дроби используются два поля, разделенные знаком "/" (косая черта), первое поле соответствует числителю правильной дроби, второе поле - знаменателю правильной дроби.

Для десятичной дроби используются два поля, разделенные знаком "." (точка), первое поле соответствует целой части десятичной дроби, второе поле - дробной части десятичной дроби.

6. Страницы Декларации имеют сквозную нумерацию начиная с титульного листа вне зависимости от наличия (отсутствия) и количества заполняемых разделов, листов. Порядковый номер страницы проставляется в определенном для нумерации поле слева направо, начиная с первого (левого) знакоместа, например, для первой страницы - "001"; для одиннадцатой - "011".

7. Заполнение полей Декларации значениями текстовых, числовых, кодовых показателей осуществляется слева направо, начиная с первого (левого) знакоместа.

При заполнении полей Декларации с использованием программного обеспечения значения числовых показателей выравниваются по правому (последнему) знакоместу.

Заполнение текстовых полей Декларации осуществляется заглавными печатными символами.

При заполнении полей Декларации, представляемой на бумажном носителе, используются чернила черного, фиолетового или синего цвета.

8. В случае отсутствия какого-либо показателя во всех знакоместах соответствующего поля проставляется прочерк. Прочерк представляет собой прямую линию, проведенную посередине знакомест по всей длине поля показателя, если иное не предусмотрено Порядком.

Если для указания какого-либо показателя не требуется заполнения всех знакомест соответствующего поля, в незаполненных знакоместах в правой части поля проставляется прочерк. Например, при указании десятичного идентификационного номера налогоплательщика (далее - ИНН) "5024002119" в поле ИНН из двенадцати знакомест показатель ИНН заполняется (слева направо, начиная с первого знакоместа) следующим образом: "5024002119--".

Дробные числовые показатели заполняются в соответствии с правилами заполнения целых числовых показателей. В случае, если знакомест для указания дробной части больше, чем цифр, то в свободных знакоместах соответствующего поля ставится прочерк.

Например, если показатель имеет значение "1234356.233", то он записывается в двух полях по десять знакомест каждое, разделенных знаком "." (точка) или "/" (косая черта), следующим образом:

целая часть ("1234356-") - в первом поле, знак ("." или "/") и дробная часть ("233") - во втором поле.

9. В поле показателя "Код по ОКТМО" указывается код муниципального образования в соответствии с Общероссийским классификатором территорий муниципальных образований ОК 033-2013 (далее - код по ОКТМО).

При заполнении показателя "Код по ОКТМО", под который отводится одиннадцать знакомест, свободные знакоместа справа от значения кода в случае, если код по ОКТМО конкретной территории муниципального образования имеет восемь знаков, не подлежат заполнению дополнительными символами (заполняются прочерками). Например, для восьмизначного кода по ОКТМО 12445698 в поле "Код по ОКТМО" указывается одиннадцатизначное значение "12445698--".

10. Не допускается исправление ошибок с помощью корректирующего или иного аналогичного средства.

Не допускается двусторонняя печать Декларации на бумажном носителе и скрепление листов Декларации, приводящее к порче бумажного носителя.

11. При заполнении Декларации, подготовленной с использованием программного обеспечения, при распечатке на принтере допускается отсутствие обрамления знакомест и прочерков для незаполненных знакомест. Расположение и размеры значений реквизитов не должны изменяться. Печать знаков выполняется шрифтом Courier New высотой 16-18 пунктов.

12. При заполнении и представлении организацией - правопреемником в налоговый орган по месту учета Декларации за последний налоговый период и уточненных Деклараций за реорганизованную организацию (в форме присоединения к другому юридическому лицу, слияния нескольких юридических лиц, разделения юридического лица, преобразования одного юридического лица в другое) на титульном листе, в верхней его части, указываются ИНН и код причины постановки на учет (далее - КПП) организации-правопреемника, в поле "по месту нахождения (учета)" указывается код "215" или "216", а в поле "налогоплательщик" указывается наименование реорганизованной организации.

В поле "ИНН/КПП реорганизованной организации" указываются соответственно ИНН и КПП, которые были присвоены налоговым органом по месту нахождения реорганизованной организации до ее реорганизации (по налогоплательщикам, отнесенным к категории крупнейших, - налоговым органом по месту учета организации в качестве крупнейшего налогоплательщика).

При этом в разделе 1 Декларации указывается код по ОКТМО того муниципального образования, на территории которого находилась реорганизованная организация.

13. При заполнении Декларации налогоплательщиками, являющимися крупнейшими налогоплательщиками, на титульном листе в поле "по месту нахождения (учета)" указывается код "213", а в пятом и шестом знаке КПП указывается значение 50.

II. Заполнение титульного листа Декларации

14. Титульный лист Декларации заполняется налогоплательщиком, за исключением раздела "Заполняется работником налогового органа".

15. При заполнении титульного листа необходимо указать:

15.1. В поле "ИНН" для российской организации указывается ИНН в соответствии со свидетельством о постановке на учет российской организации в налоговом органе по месту ее нахождения, для иностранной организации, осуществляющей деятельность на территории Российской Федерации, - в соответствии со свидетельством о постановке на учет иностранной организации в налоговом органе.

В поле "КПП" для российской организации указывается КПП в соответствии со свидетельством о постановке на учет российской организации в налоговом органе, для иностранной организации, осуществляющей деятельность на территории Российской Федерации, - в соответствии со свидетельством о постановке на учет иностранной организации в налоговом органе.

Для российской организации КПП по месту нахождения обособленного подразделения указывается в соответствии с уведомлением о постановке на учет российской организации в налоговом органе.

ИНН и КПП для крупнейших налогоплательщиков указываются на основании уведомления о постановке на учет в налоговом органе юридического лица в качестве крупнейшего налогоплательщика.

15.2. Для индивидуального предпринимателя ИНН указывается в соответствии со свидетельством о постановке на учет физического лица в налоговом органе.

Соответствующие ИНН и КПП указываются в верхней части каждой страницы, включенной в состав Декларации.

16. При представлении в налоговый орган первичной Декларации в поле "Номер корректировки" проставляется "0--", при представлении уточненной Декларации за соответствующий налоговый период указывается номер корректировки (например, "1--", "2--" и так далее).

17. Поле "Налоговый период (код)" заполняется в соответствии с кодами, определяющими налоговый период, приведенными в приложении N 1 к Порядку.

18. В поле "Отчетный год" указывается год, за налоговый период которого представлена Декларация.

19. В поле "Представляется в налоговый орган (код)" указывается код налогового органа, в который представляется Декларация.

20. В поле "по месту нахождения (учета) (код)" указывается код места представления Декларации в налоговый орган согласно приложению N 1 к Порядку.

21. В поле "налогоплательщик" указывается полное наименование организации (обособленного подразделения), соответствующее наименованию, указанному в ее (его) учредительных документах (при наличии в наименовании латинской транскрипции таковая указывается); либо полное наименование обособленного подразделения иностранной организации, через которое она осуществляет деятельность на территории Российской Федерации; в случае представления Декларации индивидуальным предпринимателем указываются его фамилия, имя, отчество (при наличии), в соответствии с документом, удостоверяющим личность.

22. В поле "Форма реорганизации (ликвидация) (код)" указывается код формы реорганизации (ликвидации) согласно приложению N 1 к Порядку.

23. Поле "ИНН/К1П1 реорганизованной организации" заполняется в соответствии с пунктами 12, 13 и 15.1 Порядка.

В случае если декларация не является налоговой Декларацией, представляемой за реорганизованную организацию, в поле "ИНН/КПП реорганизованной организации" проставляется прочерк.

24. В поле "Номер контактного телефона" указывается (при наличии) номер контактного телефона налогоплательщика или его представителя с указанием телефонного кода города, без пробелов, без скобок, без прочерков.

25. В поле "На ____ страницах с приложением подтверждающих документов или их копий на ____ листах" указывается количество страниц, на которых составлена Декларация, а также количество приложенных к Декларации листов подтверждающих документов и (или) их копий, в том числе количество листов документа, подтверждающего полномочия представителя налогоплательщика (в случае представления Декларации представителем налогоплательщика).

26. В разделе "Достоверность и полноту сведений, указанных в настоящей Декларации, подтверждаю" указываются:

код "1" - в случае если достоверность и полнота сведений, указанных в Декларации, подтверждены руководителем организации-налогоплательщика или индивидуальным предпринимателем - налогоплательщиком;

код "2" - в случае если достоверность и полнота сведений, указанных в Декларации, подтверждены представителем налогоплательщика.

В поле "фамилия, имя, отчество (при наличии) полностью" построчно указываются:

при представлении Декларации организацией - фамилия, имя, отчество (при наличии) руководителя организации, проставляется его личная подпись (в месте, отведенном для подписи) и дата подписания;

при представлении Декларации индивидуальным предпринимателем - фамилия, имя, отчество (при наличии) индивидуального предпринимателя, проставляется его личная подпись (в месте, отведенном для подписи) и дата подписания;

при представлении Декларации представителем налогоплательщика - физическим лицом - фамилия, имя, отчество (при наличии) представителя налогоплательщика, проставляется личная подпись представителя налогоплательщика (в месте, отведенном для подписи) и дата подписания;

при представлении Декларации представителем налогоплательщика - юридическим лицом - фамилия, имя, отчество (при наличии) физического лица, уполномоченного в соответствии с документом, подтверждающим полномочия представителя налогоплательщика - юридического лица, удостоверять достоверность и полноту сведений, указанных в Декларации;

при представлении Декларации представителем налогоплательщика в поле "Наименование и реквизиты документа, подтверждающего полномочия представителя налогоплательщика" указываются наименование документа, подтверждающего полномочия представителя налогоплательщика, и его реквизиты. Для доверенности, совершенной в форме электронного документа в соответствии с положениями пункта 3 статьи 29 и пункта 5 статьи 80 Кодекса, указывается GUID доверенности.

27. Раздел "Заполняется работником налогового органа" содержит сведения о коде способа представления Декларации согласно приложению N 1 к Порядку; количестве страниц Декларации; количестве листов подтверждающих документов или их копий, приложенных к Декларации; дате представления Декларации; фамилии и инициалах имени и отчества (при наличии) работника налогового органа, принявшего Декларацию; его подпись.

III. Заполнение раздела 1 "Сумма акциза по подакцизным товарам, подлежащая уплате в бюджет либо возмещению из бюджета" Декларации

28. Раздел 1 Декларации включает в себя показатели сумм акциза, подлежащих уплате в бюджет либо возмещению из бюджета, по данным налогоплательщика, с указанием кода бюджетной классификации (далее - КБК), в соответствии с которым подлежат зачислению в бюджет (возврату из бюджета) суммы акциза, рассчитанные в Декларации.

29. По строке 010 указывается код муниципального образования, на территории которого осуществляется уплата акциза, в соответствии с кодом ОКТМО.

30. По строке 020 указывается КБК, в соответствии с которым подлежат зачислению суммы акциза.

31. По строке 030 указывается сумма акциза, подлежащая уплате в бюджет за налоговый период по КБК, указанному в соответствующей строке 020. Сумма акциза по строке 030 корреспондирует сумме акциза, указанной в подразделе 2.4 раздела 2 Декларации по коду показателя 40001 согласно кодам операций (показателей), используемым при заполнении Декларации в соответствии с приложением N 3 к Порядку.

32. По строке 040 указывается сумма акциза, подлежащая возмещению из бюджета (сумма превышения налоговых вычетов над исчисленной суммой акциза, а также сумма акциза по реализованным подакцизным товарам за пределы Российской Федерации). Сумма акциза по строке 040 корреспондирует сумме акциза, указанной в подразделе 2.4 раздела 2 Декларации по кодам показателя 40002 и 40003 согласно кодам операций (показателей), используемым при заполнении Декларации в соответствии с приложением N 3 к Порядку.

33. При заполнении показателей строк 030, 040 сумма акциза указывается в рублях. Если несколько сумм акциза, рассчитанных по разным видам подакцизных товаров, подлежат зачислению на один и тот же КБК, для заполнения строк 030, 040 необходимо определить итоговый результат расчета с бюджетом по соответствующему КБК.

34. В случае недостаточности строк раздела 1 Декларации, представляемой на бумажном носителе, дополнительно заполняется необходимое количество листов данного раздела.

35. По строке "Достоверность и полноту сведений, указанных на данной странице, подтверждаю", для организаций подтверждаются подписью руководителя организации или ее уполномоченного представителя, для индивидуальных предпринимателей - подписью индивидуального предпринимателя или его уполномоченного представителя. При этом проставляется дата подписания.

IV. Заполнение раздела 2 "Расчет суммы акциза по подакцизным товарам" Декларации

36. Раздел 2 Декларации заполняется для каждого кода вида подакцизного товара в отдельности.

37. По строке 010 указывается совокупный объем реализованных подакцизных товаров за налоговый период.

За налоговые периоды, начинающиеся в период с 1 сентября (включительно) по 31 декабря (включительно), по строке 010 указывается совокупный объем реализованных за налоговый период подакцизных товаров - сигарет и (или) папирос, и (или) сигарилл, и (или) биди, и (или) кретека (в тысячах штук).

При заполнении раздела 2 Декларации по подакцизным товарам сигареты, папиросы, сигариллы, биди или кретек за налоговые периоды, не указанные в абзаце втором настоящего пункта, а также по иным видам подакцизных товаров по строке 010 проставляется прочерк.

38. По строке 020 указывается среднемесячный совокупный объем реализованных подакцизных товаров в предыдущем календарном году.

За налоговые периоды, начинающиеся в период с 1 сентября (включительно) по 31 декабря (включительно), по строке 020 указывается среднемесячный совокупный объем реализованных в предыдущем календарном году подакцизных товаров - сигарет и (или) папирос, и (или) сигарилл, и (или) биди, и (или) кретека (в тысячах штук), определенный в соответствии с пунктом 9 статьи 194 Кодекса.

При заполнении раздела 2 Декларации по подакцизным товарам - сигареты, папиросы, сигариллы, биди или кретек за налоговые периоды, не указанные в абзаце втором настоящего пункта, а также по иным видам подакцизных товаров по строке 020 проставляется прочерк.

39. По строке 025 налогоплательщиком указывается объем реализованных подакцизных товаров - сигарет и (или) папирос, и (или) сигарилл, и (или) биди, и (или) кретека, ввезенных на территорию Российской Федерации и иные территории, находящиеся под ее юрисдикцией (в тысячах штук) за налоговый период.

40. По строке 030 указывается значение коэффициента Т.

При заполнении раздела 2 Декларации по подакцизным товарам - сигареты, папиросы, сигариллы, биди или кретек за налоговые периоды, начинающиеся в период с 1 сентября (включительно) по 31 декабря (включительно), по строке 030 указывается значение коэффициента Т, рассчитанное налогоплательщиком в соответствии с пунктом 9 статьи 194 Кодекса.

По подакцизным товарам - сигареты, папиросы, сигариллы, биди или кретек за налоговые периоды, не указанные в абзаце втором настоящего пункта, а также по иным видам подакцизных товаров по строке 030 проставляется прочерк.

41. Строки 010 - 030 заполняются на первом листе раздела 2 Декларации, при этом на дополнительных листах раздела 2 Декларации по строкам 010-030 проставляются прочерки.

42. По строке 040 указывается код вида подакцизного товара в соответствии с графой 2 кодов видов подакцизных товаров, приведенных в приложении N 2 к Порядку. При этом к указанному по строке 040 коду вида подакцизного товара применяется единица измерения, соответствующая установленному коду видов единицы измерения налоговой базы подакцизных товаров, указанному в графе 3 кодов видов подакцизных товаров, приведенных в приложении N 2 к Порядку.

43. Подразделы 2.1 - 2.5 раздела 2 Декларации заполняются отдельно для каждого вида подакцизного товара, указанного по строке 040 раздела 2.

В случае недостаточности строк подразделов 2.1 - 2.5 раздела 2 Декларации, представляемой на бумажном носителе, дополнительно заполняется необходимое количество листов данных подразделов. При этом показатели, отражаемые в подразделе 2.4, указываются один раз на первом листе, а на дополнительных листах проставляются прочерки.

44. В подразделе 2.1 "Операции, совершаемые с подакцизными товарами, за исключением операций по реализации за пределы территории Российской Федерации" раздела 2 Декларации отражаются следующие сведения.

44.1. В графе 1 указываются коды операций 10001, 10006 - 10012 согласно кодам операций (показателей), приведенным в приложении N 3 к Порядку.

Коды показателей 10001, 10006 - 10012 применяются в отношении перечисленных в пункте 1 статьи 182 Кодекса операций, совершаемых с подакцизными товарами на территории Российской Федерации.

44.2. В графе 2 указывается объем подакцизного товара по соответствующему коду операции, указанному в графе 1.

В отношении кодов видов подакцизных товаров 410, 412 - 415, 420, 430, 440 - 442, 471, 472, 474 и 475, отражаемых по строке 040, в графе 2 указывается налоговая база, определяемая в соответствии со статьей 187 Кодекса.

В отношении кодов видов подакцизных товаров 450 и 460, отражаемых по строке 040, указывается объем реализованных (переданных) подакцизных товаров в натуральном выражении. В этом случае значение графы 2 должно соответствовать значению строки 040 приложения N 1 к форме Декларации, заполненного по соответствующему коду вида подакцизного товара и коду операции (показателя), указанным в строках 010 и 020 приложения N 1 к форме Декларации.

44.3. По графе 3 указывается исчисленная сумма акциза (в рублях).

В отношении кодов видов подакцизных товаров 410, 412 - 415, 420, 430, 471, 472, 474 и 475, отражаемых по строке 040, графа 3 не заполняется.

В отношении кодов видов подакцизных товаров 440 - 442, отражаемых по строке 040, указывается сумма акциза, исчисленная как произведение налоговой базы, указанной в графе 2 (применительно к соответствующему показателю, указанному в графе 1), и соответствующей ставки акциза, установленной статьей 193 Кодекса.

В отношении кодов видов подакцизных товаров 450 и 460, отражаемых по строке 040, в графе 3 указывается исчисленная сумма акциза. При этом исчисление суммы акциза по кодам видов подакцизных товаров 450 и 460 заполняется в приложении N 1 к форме Декларации.

Значение графы 3 должно соответствовать значению строки 030 приложения N 1 к форме Декларации по соответствующему коду вида подакцизного товара и коду операции (показателя), указанным по строкам 010 и 020 приложения N 1 к форме Декларации.

44.4. В графе 4 отражается сумма акциза, подлежащая уплате в бюджет (в рублях).

В отношении кодов видов подакцизных товаров 410, 412 - 415, 420, 430, 471, 472, 474 и 475, отражаемых по строке 040, указывается сумма акциза, исчисленная как произведение налоговой базы, указанной в графе 2 (применительно к соответствующему показателю, указанному в графе 1), и соответствующей ставки акциза, установленной статьей 193 Кодекса.

За налоговые периоды, начинающиеся в период с 1 сентября (включительно) по 31 декабря (включительно), по кодам видов подакцизных товаров 440 - 442, 450 или 460, отражаемых по строке 040, значение графы 4 определяется как произведение строки 030 и значения графы 3 по соответствующему коду операции, указанному в графе 1.

В отношении кодов видов подакцизных товаров 440 - 442, 450 или 460, отражаемых по строке 040, за налоговые периоды, не указанные в абзаце третьем настоящего пункта, значение графы 4 принимается равным значению графы 3 по соответствующему коду операции, указанному в графе 1.

45. В подразделе 2.2 "Операции по реализации подакцизных товаров за пределы территории Российской Федерации, в том числе на территории государств - членов Евразийского экономического союза" раздела 2 Декларации отражаются следующие сведения.

45.1. В графе 1 указываются коды операций 20001 - 20015 согласно кодам операций (показателей), используемым при заполнении Декларации, приведенным в приложении N 3 к Порядку.

Коды операций 20004, 20005, 20007, 20011 и 20015 отражаются в уточненной Декларации, представляемой за налоговый период, в котором осуществлялась реализация подакцизных товаров за пределы территории Российской Федерации, в случае непредставления в установленный срок документов, подтверждающих факт такой реализации.

45.2. В графе 2 указывается объем подакцизного товара.

В отношении кодов видов подакцизных товаров 410, 412 - 415, 420, 430, 440 - 442, 471, 472, 474 и 475, отражаемых по строке 040, указывается налоговая база, определяемая в соответствии со статьей 187 Кодекса.

В отношении кодов видов подакцизных товаров 450 и 460, отражаемых по строке 040, указывается объем реализованных (переданных) подакцизных товаров в натуральном выражении. Значение графы 2 должно соответствовать значению строки 040 приложения N 1 к форме Декларации, заполненной по соответствующему коду вида подакцизного товара и коду операции (показателя), указанным в строках 010 и 020 приложения N 1 к форме Декларации.

45.3. В графе 3 налогоплательщиком указывается исчисленная сумма акциза (в рублях).

В отношении кодов видов подакцизных товаров 410, 412 - 415, 420, 430, 471, 472, 474 и 475, отражаемых по строке 040, графа 3 не заполняется.

В отношении кодов видов подакцизных товаров 440 - 442, отражаемых по строке 040, указывается сумма акциза, исчисленная как произведение налоговой базы, указанной в графе 2 (применительно к соответствующему коду операции, указанному в графе 1), и соответствующей ставки акциза, установленной статьей 193 Кодекса.

В отношении кодов видов подакцизных товаров 450 и 460, отражаемых по строке 040, указывается исчисленная сумма акциза. При этом исчисление суммы акциза по кодам видов подакцизных товаров 450 и 460 производится в приложении N 1 к форме Декларации. Значение графы 3 должно соответствовать значению строки 030 приложения N 1 к форме Декларации, заполненной по соответствующему коду вида подакцизного товара и коду операции (показателя), указанным в строках 010 и 020 приложения N 1 к форме Декларации.

45.4. В графе 4 указывается сумма акциза, подлежащая уплате в бюджет (освобожденная от уплаты) (в рублях).

В отношении кодов видов подакцизных товаров 410, 412 - 415, 420, 430, 471, 472, 474 и 475, отражаемых по строке 040, указывается сумма акциза, исчисленная как произведение налоговой базы, указанной в графе 2 (применительно к соответствующей операции, указанной в графе 1), и соответствующей ставки акциза, установленной статьей 193 Кодекса.

За налоговые периоды, начинающиеся в период с 1 сентября (включительно) по 31 декабря (включительно), по кодам видов подакцизных товаров 440 - 442, 450 или 460, отражаемым по строке 040, значение графы 4 определяется как произведение строки 030 и значения графы 3 по соответствующему коду операции, указанному в графе 1.

При заполнении раздела 2 Декларации с кодами видов подакцизных товаров 440 - 442, 450 или 460 по строке 040, за налоговые периоды, не указанные в абзаце третьем настоящего пункта, значение графы 4 принимается равным значению графы 3 по соответствующему коду операции, указанному в графе 1.

46. В подразделе 2.3 "Сумма акциза, подлежащая вычету" раздела 2 Декларации отражаются следующие сведения.

46.1. В графе 1 указываются коды показателей 30001, 30002, 30019 согласно кодам операций (показателей), используемым при заполнении Декларации, приведенным в приложении N 3 к Порядку.

46.2. В графе 2 указывается объем подакцизного товара в натуральном выражении, сумма акциза по которому подлежит налоговому вычету.

В отношении кодов видов подакцизных товаров 450 и 460, отражаемых по строке 040 раздела 2 Декларации, значение графы 2 должно соответствовать значению строки 040 приложения N 1 к форме Декларации, заполненной по соответствующему коду вида подакцизного товара и коду операции (показателя), указанным в строках 010 и 020 приложения N 1 к форме Декларации.

46.3. В графе 3 указывается сумма акциза, подлежащая вычету (в рублях), по соответствующему коду показателя, отраженному в графе 1.

В отношении кодов видов подакцизных товаров 450 и 460, отражаемых по строке 040 раздела 2 Декларации, значение графы 3 должно соответствовать значению строки 030 приложения N 1 к форме Декларации, заполненной по соответствующему коду вида подакцизного товара и коду операции (показателя), указанным в строках 010 и 020 приложения N 1 к форме Декларации.

46.4. В графах 4 и 5 указываются код налогового периода от 01 до 12 согласно приложению N 1 к настоящему Порядку и год, в которых осуществлена операция по подакцизному товару - код налогового периода, в котором совершена подакцизная операция, уплаченная сумма акциза по которой подлежит налоговому вычету в соответствии со статьей 200 Кодекса.

47. В подразделе 2.4 раздела 2 Декларации "Сумма акциза, подлежащая уплате в бюджет либо возмещению из бюджета" отражаются следующие сведения.

47.1. В графе 1 указывается код показателя 40001 - 40003 согласно кодам операций (показателей), используемым при заполнении Декларации, приведенным в приложении N 3 к Порядку.

47.2. По графе 2 указывается сумма акциза, подлежащая уплате в бюджет либо возмещению из бюджета (в рублях).

По коду показателя 40001 указывается положительная разница между суммой акциза по всем строкам графы 4 подраздела 2.1 раздела 2 Декларации, графы 4 подраздела 2.2 раздела 2 Декларации по кодам показателей 20003, 20004, 20005, 20007, 20009, 20011, 20013 и 20015 и суммой строк графы 3 подраздела 2.3 раздела 2 Декларации. Сумма акциза, указанная в графе 2 по коду показателя 40001, переносится (по соответствующему КБК) в строку 030 раздела 1 Декларации.

По коду показателя 40002 указывается отрицательная разница (без знака "минус") между суммой акциза по всем строкам графы 4 подраздела 2.1 раздела 2 Декларации, графы 4 подраздела 2.2 раздела 2 Декларации по кодам показателей 20003, 20004, 20005, 20007, 20009, 20011, 20013 и 20015 и суммой строк графы 3 подраздела 2.3 раздела 2 Декларации. Сумма акциза, указанная в графе 2 по коду показателя 40002, переносится (по соответствующему КБК) в строку 040 раздела 1 Декларации.

По коду показателя 40003 указывается сумма акциза, заявленная к возмещению по реализованным подакцизным товарам за пределы Российской Федерации, определяемая как сумма строк графы 3 подраздела 2.5 с кодами показателей 50001, 50002, 50006, 50007 по графе 1. Сумма акциза, отраженная в подразделе 2.4 по коду показателя 40003, переносится (по соответствующему КБК) в строку 040 раздела 1 Декларации.

48. В подразделе 2.5 раздела 2 Декларации "Документально подтвержденный факт реализации подакцизных товаров за пределы территории Российской Федерации" отражаются следующие сведения о документальном подтверждении в налоговом периоде реализации подакцизных товаров за пределы территории Российской Федерации в соответствии с таможенной процедурой экспорта (реэкспорта), а также при вывозе подакцизных товаров на территорию государств - членов Евразийского экономического союза.

48.1. В графе 1 указываются коды показателей 50001 - 50011 согласно приложению N 3 к Порядку.

48.2. В графе 2 указывается объем подакцизного товара.

В отношении кодов видов подакцизных товаров 410, 412 - 415, 420, 430, 440 - 442, 471, 472, 474 и 475 отражаемых по строке 040, указывается налоговая база, определяемая в соответствии со статьей 187 Кодекса.

В отношении кодов видов подакцизных товаров 450 и 460, отражаемых по строке 040 раздела 2 Декларации, указывается объем реализованных подакцизных товаров в натуральном выражении. Значение графы 2 должно соответствовать значению строки 040 приложения N 1 к форме Декларации, заполненной в совокупности по соответствующим коду вида подакцизного товара, коду операции (показателя) и налоговому периоду, в котором осуществлена реализация подакцизных товаров за пределы территории Российской Федерации, указанным по строкам 010, 020 и 025 приложения N 1 к форме Декларации.

48.3. В графе 3 указывается сумма акциза (в рублях), соответствующая объему подакцизных товаров, указанному в графе 2, исчисленная исходя из соответствующей ставки акциза, действующей в период реализации подакцизных товаров за пределы Российской Федерации, и коэффициента Т - в случае, установленном пунктом 9 статьи 194 Кодекса.

В отношении кодов видов подакцизных товаров 450 и 460, отражаемых по строке 040 раздела 2 Декларации, значение графы 3 должно соответствовать значению строки 030 приложения N 1 к форме Декларации, заполненной в совокупности по соответствующим коду вида подакцизного товара, коду операции (показателя) и налоговому периоду, в котором осуществлена реализация подакцизных товаров за пределы территории Российской Федерации, указанным по строкам 010, 020 и 025 приложения N 1 к форме Декларации, в случае отражения в графе 4 кодов, определяющих налоговый период, 01 - 08 согласно приложению N 1 к Порядку.

48.4. В графах 4 и 5 указываются код налогового периода согласно приложению N 1 к Порядку и год, в которых осуществлялась реализация подакцизного товара за пределы территории Российской Федерации.

V. Заполнение приложения N 1 к форме Декларации "Расчет суммы акциза по сигаретам (папиросам)"

49. Приложение N 1 к форме Декларации "Расчет суммы акциза по сигаретам (папиросам)" (далее - Приложение N 1 к форме Декларации) заполняется по всем совершенным в налоговом периоде операциям с сигаретами и (или) папиросами, являющимся объектом налогообложения акцизами в соответствии с пунктом 1 статьи 182 Кодекса.

Приложение N 1 к форме Декларации заполняется отдельно для каждого вида подакцизного товара и кода операции (показателя) в совокупности.

При этом настоящее приложение заполняется в отношении кодов операций (показателей) 10001, 10006 - 10012, 20001 - 20015, 30001, 30002, 50001 - 50011, отражаемых по строке 020, согласно приложению N 3 к Порядку.

По кодам операций (показателей) 50001 - 50011, отражаемым по строке 020, Приложение N 1 к форме Декларации заполняется в совокупности по виду подакцизного товара, коду операции (показателя) и налоговому периоду, в котором осуществлена реализация товаров за пределы территории Российской Федерации.

50. По строке 010 указывается код вида подакцизного товара 450 или 460 в соответствии с графой 2 Кодов видов подакцизных товаров, приведенных в приложении N 2 к Порядку.

51. По строке 020 указывается код операции (показателя) согласно кодам операций (показателей), используемым при заполнении Декларации, приведенным в приложении N 3 к Порядку.

52. По строке 025 указываются код налогового периода согласно приложению N 1 к Порядку и год, в которых осуществлена реализация товаров за пределы территории Российской Федерации.

Строка 025 заполняется при заполнении Приложения N 1 к форме Декларации по кодам операций (показателей) 50001 - 50011, отражаемым по строке 020.

53. По строке 030 указывается сумма акциза (в рублях), исчисленная в совокупности по виду подакцизного товара и коду операции (показателя), указанным по строкам 010 и 020.

В случае заполнения Приложения N 1 к форме Декларации по кодам операций (показателей) 50001 - 50011, отражаемым по строке 020, по строке 030 указывается сумма акциза (в рублях), исчисленная в совокупности по виду подакцизного товара, коду операции (показателя) и налоговому периоду, в котором осуществлена реализация товаров за пределы территории Российской Федерации.

Значение строки 030 определяется как сумма строк 150 и 151, заполненных по соответствующим коду вида подакцизного товара, коду операции (показателя), и, в случае документального подтверждения факта реализации подакцизного товара за пределы территории Российской Федерации (коды операций (показателей) 50001 - 50011), - налоговому периоду, в котором осуществлена реализация товаров за пределы территории Российской Федерации.

54. По строке 040 указывается общий объем сигарет и (или) папирос (по всем маркам) (в тысячах штук), реализованных (переданных) в налоговом периоде.

Значение строки 040 определяется как сумма строк 080 раздела "Сумма акциза по марке (наименованию) сигарет (папирос)" Приложения N 1 к форме Декларации, заполненных по соответствующему коду вида подакцизного товара, коду операции (показателя), и, в случае документального подтверждения факта реализации подакцизного товара за пределы территории Российской Федерации (коды операций (показателей) 50001 - 50011), - налоговому периоду, в котором осуществлена реализация товаров за пределы территории Российской Федерации.

55. В разделе "Сумма акциза по марке (наименованию) сигарет (папирос)" Приложения N 1 к форме Декларации отражаются следующие сведения в отношении каждой марки (наименования) сигарет или папирос.

55.1. По строке 050 указывается марка (наименование) сигарет или папирос, определяемая в соответствии с пунктом 2 статьи 187.1 Кодекса.

По строке 055 указывается код товара - уникальный код, присваиваемый группе товаров при их описании в подсистеме национального каталога маркированных товаров Российской Федерации, согласно Правилам маркировки средствами идентификации табачной и никотинсодержащей продукции и организации прослеживаемости табачной и никотинсодержащей продукции и сырья для производства такой продукции, утвержденным постановлением Правительства Российской Федерации от 28.02.2019 N 224.

55.2. По строке 060 указывается количество единиц реализованных (переданных) в налоговом периоде потребительских упаковок (пачек) (в штуках).

55.3. По строке 070 указывается количество единиц сигарет (папирос) в одной потребительской упаковке (пачке) (в штуках).

Если одна и та же марка (наименование) сигарет (папирос) выпускается в потребительских упаковках (пачках), содержащих разное количество сигарет, то раздел "Сумма акциза по марке (наименованию) сигарет (папирос)" заполняется отдельно по каждому варианту расфасовки сигарет (папирос).

55.4. По строке 080 указывается объем реализованных (переданных) табачных изделий - сигарет или папирос (в тысячах штук).

Значение данной строки определяется как произведение значений строк 060 и 070, деленное на 1000.

55.5. По строке 090 указывается сумма акциза (в рублях), исчисленная как произведение объема реализованных (переданных) табачных изделий, отраженного по строке 080, и твердой (специфической) части комбинированной ставки акциза, установленной в пункте 1 статьи 193 Кодекса в рублях за тысячу штук подакцизного товара.

55.6. По строке 100 указывается максимальная розничная цена за единицу потребительской упаковки (пачки) табачных изделий, установленная налогоплательщиком (в рублях и копейках).

55.7. По строке 110 указывается расчетная стоимость реализованных (переданных) табачных изделий - сигарет или папирос (в рублях), определяемая как произведение значений строк 060 и 100.

55.8. По строке 120 указывается сумма акциза (в рублях), исчисленная как произведение расчетной стоимости реализованных (переданных) подакцизных товаров, отраженной по строке 110, и адвалорной части (в процентах) комбинированной ставки акциза, установленной в пункте 1 статьи 193 Кодекса.

55.9. По строке 130 указывается сумма акциза, исчисленная исходя из комбинированной ставки акциза, установленной в пункте 1 статьи 193 Кодекса. Значение строки 130 определяется как сумма строк 090 и 120.

55.10. По строке 140 указывается сумма акциза, исчисленная налогоплательщиком исходя из минимальной ставки акциза. Значение строки 140 определяется как произведение объема реализованных (переданных) табачных изделий, указанного по строке 080, и минимальной ставки акциза на сигареты или папиросы, установленной пунктом 1 статьи 193 Кодекса.

55.11. По строкам 150 и 151 отражаются суммы акциза, принимаемые к расчету при определении суммы акциза, подлежащей уплате в бюджет (в рублях).

Если сумма акциза, указанная по строке 130, больше суммы акциза, указанной по строке 140, то значение строки 130 переносится в строку 150.

Если сумма акциза, указанная по строке 130, меньше суммы акциза, указанной по строке 140, то значение строки 140 переносится в строку 151.

При этом в незаполненной строке 150 или 151 проставляется ноль.

VI. Заполнение приложения N 2 к форме Декларации "Реализация подакцизных товаров за пределы территории Российской Федерации, по которой в налоговом периоде применено освобождение от уплаты акциза при представлении банковской гарантии или договора поручительства"

56. В приложении N 2 к форме Декларации "Реализация подакцизных товаров за пределы территории Российской Федерации, по которой в налоговом периоде применено освобождение от уплаты акциза при представлении банковской гарантии или договора поручительства" (далее - Приложение N 2 к форме Декларации) указывается расчет суммы акциза, освобожденной от уплаты при реализации (передаче) подакцизных товаров за пределы территории Российской Федерации в таможенной процедуре экспорта (реэкспорта), в связи с представлением в налоговый орган банковской гарантии или договора поручительства в соответствии с пунктами 2 и 2.2 статьи 184 Кодекса.

Приложение N 2 к форме Декларации заполняется отдельно в отношении каждой из представленных банковских гарантий или договоров поручительства, по которым обязательство не исполнено в полном объеме на конец налогового периода.

57. По строке 001 указывается признак документа, на основании которого налогоплательщик освобождается от уплаты акциза при реализации (передаче) подакцизных товаров за пределы территории Российской Федерации в таможенной процедуре экспорта (реэкспорта):

"1" - банковская гарантия;

"2" - договор поручительства.

58. По строке 010 указывается номер банковской гарантии (договора поручительства).

59. По строке 020 указывается дата выдачи банковской гарантии (дата заключения договора поручительства).

60. По строке 030 указывается дата начала срока действия банковской гарантии (договора поручительства).

61. По строке 040 указывается дата окончания срока действия банковской гарантии (договора поручительства).

62. По строке 050 указывается сумма, на которую выдана банковская гарантия (денежная сумма, на которую заключен договор поручительства) (в рублях), представленная в налоговый орган в целях освобождения от уплаты акциза при реализации подакцизного товара за пределы территории Российской Федерации в таможенной процедуре экспорта (реэкспорта).

63. В строке 060 указывается общая сумма акциза, освобожденная от уплаты в связи с представлением банковской гарантии (договора поручительства) (в рублях).

Значение строки 060 должно соответствовать сумме значений всех строк графы 3 раздела 1 Приложения N 2 к форме Декларации, заполненных в отношении банковской гарантии (договора поручительства), номер которой указан в строке 010.

64. По строке 065 указывается превышение суммы акциза, освобожденной от уплаты на основании указанной в строке 010 банковской гарантии (договора поручительства), над суммой акциза, приходящейся на объем подакцизных товаров, факт реализации которых за пределы территории Российской Федерации документально подтвержден на конец налогового периода (в рублях).

Значение строки 065 определяется как разница между значением строки 060 и значениями графы 5 строк 070 и 080 раздела 2 Приложения N 2 к форме Декларации.

В случае, если значение строки 065 составит ноль (то есть обязательство по банковской гарантии (договору поручительства) исполнено налогоплательщиком в полном объеме), Приложение N 2 к форме Декларации в отношении банковской гарантии (договора поручительства), указанной по строке 010, в составе налоговой декларации, представляемой за следующий налоговый период, не заполняется.

65. В разделе 1 Приложения N 2 к форме Декларации "Сведения о подакцизных товарах, реализованных за пределы территории Российской Федерации" указываются:

в графе 1 - код (коды) вида подакцизного товара, реализованного (переданного) за пределы территории Российской Федерации в таможенной процедуре экспорта (реэкспорта), в соответствии с графой 2 кодов видов подакцизных товаров, приведенных в приложении N 2 к Порядку;

в графе 2 - объем подакцизного товара, реализованного (переданного) за пределы территории Российской Федерации в таможенной процедуре экспорта (реэкспорта), по соответствующему коду вида подакцизного товара, приведенному в графе 1;

в графе 3 - сумма акциза, освобожденная от уплаты (в рублях), по соответствующему коду вида подакцизного товара, указанному в графе 1.

66. В разделе 2 Приложения N 2 к форме Декларации "Сведения о документальном подтверждении факта реализации подакцизных товаров за пределы территории Российской Федерации" по строке 070 указываются сведения о документальном подтверждении в налоговом периоде факта экспорта (реэкспорта) подакцизных товаров:

в графе 3 - код (коды) вида подакцизного товара, реализованного (переданного) за пределы территории Российской Федерации в таможенной процедуре экспорта (реэкспорта), в соответствии с графой 2 кодов видов подакцизных товаров, приведенных в приложении N 2 к Порядку;

в графе 4 - объем подакцизного товара, реализованного (переданного) за пределы территории Российской Федерации в таможенной процедуре экспорта (реэкспорта), по которому факт экспорта (реэкспорта) документально подтвержден на конец налогового периода. Значение графы 4 (сумма значений графы 4 строки 070 раздела 2 всех приложений N 2 к форме Декларации) должно соответствовать значению графы 2 подраздела 2.5 раздела 2 Декларации по соответствующему коду вида подакцизного товара и коду показателя 50003, 50008 или 50009 по графе 1 подраздела 2.5 раздела 2 Декларации;

в графе 5 - сумма акциза, освобожденная от уплаты на основании представленной банковской гарантии (договора поручительства), приходящаяся на указанный в графе 4 объем подакцизного товара. Значение графы 5 (сумма значений графы 5 строки 070 раздела 2 всех приложений N 2 к форме Декларации) должно соответствовать значению графы 3 подраздела 2.5 раздела 2 Декларации по соответствующему коду вида подакцизного товара и коду показателя 50003, 50008 или 50009 по графе 1 подраздела 2.5 раздела 2 Декларации;

в графах 6 и 7 - код налогового периода согласно приложению N 1 к Порядку и год, в которых осуществлена реализация подакцизных товаров на экспорт.

В случае представления в налоговом периоде в налоговый орган документов, подтверждающих вывоз нескольких видов подакцизных товаров за пределы территории Российской Федерации в таможенной процедуре экспорта (реэкспорта), строка 070 заполняется отдельно в отношении каждого вида подакцизного товара, по которому представлены подтверждающие документы, а также кода налогового периода и года, в которых осуществлена реализация (передача) товаров в таможенной процедуре экспорта (реэкспорта), в совокупности.

67. В разделе 2 Приложения N 2 к форме Декларации "Сведения о документальном подтверждении факта реализации подакцизных товаров за пределы территории Российской Федерации" по строке 080 указываются сведения о документальном подтверждении в предыдущих налоговых периодах факта реализации подакцизных товаров за пределы территории Российской Федерации в таможенной процедуре экспорта (реэкспорта):

в графе 3 - код (коды) вида подакцизного товара, в соответствии с графой 2 кодов видов подакцизных товаров, приведенных в приложении N 2 к Порядку;

в графе 4 - объем подакцизного товара, факт реализации (передачи) за пределы территории Российской Федерации в таможенной процедуре экспорта (реэкспорта) которого документально подтвержден в предыдущих налоговых периодах;

в графе 5 - сумма акциза, освобожденная от уплаты на основании представленной банковской гарантии (договора поручительства), приходящаяся на указанный в графе 4 объем подакцизного товара.

В случае документального подтверждения вывоза нескольких видов подакцизных товаров за пределы территории Российской Федерации в таможенной процедуре экспорта (реэкспорта) строка 080 заполняется отдельно в отношении каждого вида подакцизного товара, по которому в предыдущих налоговых периодах представлены подтверждающие документы.

VII. Заполнение приложения N 3 к форме Декларации "Сведения о реализованных подакцизных товарах".

68. Приложение N 3 к форме Декларации "Сведения о реализованных подакцизных товарах" (далее - Приложение N 3 к форме Декларации) заполняется по всем подакцизным товарам, подлежащим обязательной маркировке средствами идентификации на основании пункта 1 статьи 186 Кодекса.

Приложение N 3 к форме Декларации заполняется в обязательном порядке при представлении первичной Декларации. При представлении уточненной Декларации Приложение N 3 к форме Декларации может не представляться в случае отсутствия необходимости корректировки представленных ранее сведений об идентификаторе файла.

69. При представлении уточненной Декларации по строке 001 указывается признак сведений:

"0" - аннулированные - идентификаторы файлов, неправильно отраженные в Декларации;

"1" - уточненные, добавочные - новые идентификаторы файлов, отраженные в уточненной Декларации.

При представлении первичной Декларации признак сведений не проставляется.

70. По строке 010 указывается идентификатор файла обмена универсального передаточного документа, подписанного первой стороной (исправленный универсальный передаточный документ, универсальный корректировочный документ), содержащий сведения об отгрузке (передаче) товаров, - ID файла, содержащий (повторяющий) имя сформированного файла, без расширения в соответствии с приказом ФНС России от 19.12.2023 N ЕД-7-26/970@ "Об утверждении форматов счета-фактуры, универсального передаточного документа, включающего счет-фактуру, универсального передаточного документа, форматов счета-фактуры, выставляемого (составляемого) при реализации товаров (работ, услуг), передаче имущественных прав, а также при получении сумм оплаты, частичной оплаты в счет предстоящих поставок товаров (выполнения работ, оказания услуг), передачи имущественных прав, представления документа об отгрузке товаров (выполнении работ), передаче имущественных прав (документа об оказании услуг), включающего в себя счет-фактуру, выставляемый (составляемый) при реализации товаров (работ, услуг), передаче имущественных прав, а также при получении сумм оплаты, частичной оплаты в счет предстоящих поставок товаров (выполнения работ, оказания услуг), передачи имущественных прав, и представления документа об отгрузке товаров (выполнении работ), передаче имущественных прав (документа об оказании услуг) в электронной форме" (зарегистрирован Министерством юстиции Российской Федерации 26.01.2024, регистрационный N 77001).

Приложение N 1
к Порядку заполнения налоговой
декларации по акцизам на табак
(табачные изделия), табачную
продукцию и жидкости для
электронных систем доставки
никотина, утвержденному
приказом ФНС России
от 02.10.2024 г. N ЕД-7-3/815@

КОДЫ, ОПРЕДЕЛЯЮЩИЕ НАЛОГОВЫЙ ПЕРИОД

Код Наименование
01 январь
02 февраль
03 март
04 апрель
05 май
06 июнь
07 июль
08 август
09 сентябрь
10 октябрь
11 ноябрь
12 декабрь
71 за январь при реорганизации (ликвидации) организации <2>
72 за февраль при реорганизации (ликвидации) организации <2>
73 за март при реорганизации (ликвидации) организации <2>
74 за апрель при реорганизации (ликвидации) организации <2>
75 за май при реорганизации (ликвидации) организации <2>
76 за июнь при реорганизации (ликвидации) организации <2>
77 за июль при реорганизации (ликвидации) организации <2>
78 за август при реорганизации (ликвидации) организации <2>
79 за сентябрь при реорганизации (ликвидации) организации <2>
80 за октябрь при реорганизации (ликвидации) организации <2>
81 за ноябрь при реорганизации (ликвидации) организации <2>
82 за декабрь при реорганизации (ликвидации) организации <2>

<2> Код, определяющий налоговый период, используется при заполнении титульного листа налоговой декларации.

Коды места представления налоговой декларации в налоговый орган

Код Наименование
120 по месту жительства индивидуального предпринимателя
213 по месту учета в качестве крупнейшего налогоплательщика
214 по месту нахождения российской организации, не являющейся крупнейшим налогоплательщиком
215 по месту нахождения правопреемника, не являющегося крупнейшим налогоплательщиком
216 по месту учета правопреемника, являющегося крупнейшим налогоплательщиком
220 по месту нахождения обособленного подразделения российской организации
331 по месту осуществления деятельности иностранной организации через отделение иностранной организации

Коды форм реорганизации и код ликвидации организации

Код Наименование
1 преобразование
2 слияние
3 разделение
5 присоединение
6 разделение с одновременным присоединением
0 ликвидация

Коды, определяющие способ и вид представления налоговой декларации в налоговый орган

Код Наименование
01 на бумажном носителе (по почте)
02 на бумажном носителе (лично)
03 на бумажном носителе с дублированием на съемном носителе (лично)
04 по телекоммуникационным каналам связи с электронной подписью
05 другое
08 на бумажном носителе с дублированием на съемном носителе (по почте)
09 на бумажном носителе с использованием штрих-кода (лично)
10 на бумажном носителе с использованием штрих-кода (по почте)

Коды единиц измерения налоговой базы подакцизных товаров

Единица измерения налоговой базы подакцизного товара Код единицы измерения по Общероссийскому классификатору единиц измерения ОК 015-94 (МК 002-97) (ОКЕИ)
штука 796
тысяча штук 798
килограмм 166
рубль 383
миллилитр 111
миллиграмм 161

Приложение N 2
к Порядку заполнения налоговой
декларации по акцизам на табак
(табачные изделия), табачную
продукцию и жидкости для
электронных систем доставки
никотина, утвержденному
приказом ФНС России
от 02.10.2024 г. N ЕД-7-3/815@

КОДЫ ВИДОВ ПОДАКЦИЗНЫХ ТОВАРОВ

Виды подакцизных товаров Коды видов подакцизных товаров Код вида единицы измерения налоговой базы подакцизных товаров (к кодам видов подакцизных товаров, указанным в разделах, подразделах Декларации и приложениях к форме налоговой декларации, применяется единица измерения, соответствующая коду вида единицы измерения налоговой базы подакцизных товаров, указанному в графе 3 настоящего приложения)
1 2 3
Табак трубочный, за исключением табака, используемого в качестве сырья для производства табачной продукции 410 166
Табак жевательный, за исключением табака, используемого в качестве сырья для производства табачной продукции 412 166
Табак сосательный, за исключением табака, используемого в качестве сырья для производства табачной продукции 413 166
Табак нюхательный, за исключением табака, используемого в качестве сырья для производства табачной продукции 414 166
Табак кальянный, за исключением табака, используемого в качестве сырья для производства табачной продукции 415 166
Табак курительный, за исключением табака, используемого в качестве сырья для производства табачной продукции 420 166
Сигары 430 796
Сигариллы (сигариты) 440 798
Биди 441 798
Кретек 442 798
Сигареты 450 798, 383
Папиросы 460 798, 383
Жидкости для электронных систем доставки никотина 471 111
Табак (табачные изделия), предназначенный для потребления путем нагревания 472 166
Никотиновое сырье 474 161
Бестабачная никотинсодержащая смесь для нагревания 475 166

Приложение N 3
к Порядку заполнения налоговой
декларации по акцизам на табак
(табачные изделия), табачную
продукцию и жидкости для
электронных систем доставки
никотина, утвержденному
приказом ФНС России
от 02.10.2024 г. N ЕД-7-3/815@

КОДЫ ОПЕРАЦИЙ (ПОКАЗАТЕЛЕЙ), ИСПОЛЬЗУЕМЫЕ ПРИ ЗАПОЛНЕНИИ НАЛОГОВОЙ ДЕКЛАРАЦИИ

Наименование показателя Код показателя
1. Операции, совершаемые в налоговом периоде с подакцизными товарами на территории Российской Федерации
Реализация на территории Российской Федерации лицами произведенных ими подакцизных товаров, в том числе реализация предметов залога и передача подакцизных товаров по соглашению о предоставлении отступного или новации (подпункт 1 пункта 1 статьи 182 Кодекса) 10001
Продажа лицами переданных им на основании приговоров или решений судов, арбитражных судов или других уполномоченных на то государственных органов конфискованных и (или) бесхозяйных подакцизных товаров, подакцизных товаров, от которых произошел отказ в пользу государства и которые подлежат обращению в государственную и (или) муниципальную собственность (подпункт 6 пункта 1 статьи 182 Кодекса) 10006
Передача на территории Российской Федерации лицами произведенных ими из давальческого сырья (материалов) подакцизных товаров собственнику указанного сырья (материалов) либо другим лицам, в том числе получение указанных подакцизных товаров в собственность в счет оплаты услуг по производству подакцизных товаров из давальческого сырья (материалов) (подпункт 7 пункта 1 статьи 182 Кодекса) 10007
Передача в структуре организации произведенных подакцизных товаров для дальнейшего производства неподакцизных товаров (подпункт 8 пункта 1 статьи 182 Кодекса) 10008
Передача на территории Российской Федерации лицами произведенных ими подакцизных товаров для собственных нужд (подпункт 9 пункта 1 статьи 182 Кодекса) 10009
Передача на территории Российской Федерации лицами произведенных ими подакцизных товаров в уставный (складочный) капитал организаций, паевые фонды кооперативов, а также в качестве взноса по договору простого товарищества (договору о совместной деятельности) (подпункт 10 пункта 1 статьи 182 Кодекса) 10010
Передача на территории Российской Федерации организацией (хозяйственным обществом или товариществом) произведенных ею подакцизных товаров своему участнику (его правопреемнику или наследнику) при его выходе (выбытии) из организации (хозяйственного общества или товарищества), а также передача подакцизных товаров, произведенных в рамках договора простого товарищества (договора о совместной деятельности), участнику (его правопреемнику или наследнику) указанного договора при выделе его доли из имущества, находящегося в общей собственности участников договора, или разделе такого имущества (подпункт 11 пункта 1 статьи 182 Кодекса) 10011
Передача произведенных подакцизных товаров на переработку на давальческой основе (подпункт 12 пункта 1 статьи 182 Кодекса) 10012
2. Операции по реализации в налоговом периоде подакцизных товаров за пределы территории Российской Федерации в таможенной процедуре экспорта (реэкспорта), а также на территорию государств - членов Евразийского экономического союза
Реализация в налоговом периоде подакцизных товаров, помещенных под таможенную процедуру экспорта, за пределы территории Российской Федерации при представлении банковской гарантии (договора поручительства) 20001
Реализация в налоговом периоде подакцизных товаров на территорию государств - членов Евразийского экономического союза 20002
Реализация в налоговом периоде подакцизных товаров, помещенных под таможенную процедуру экспорта, за пределы территории Российской Федерации при отсутствии банковской гарантии и договора поручительства 20003
Реализация в налоговом периоде подакцизных товаров на территорию государств - членов Евразийского экономического союза, по которой в установленный срок не представлены документы, подтверждающие факт экспорта 20004
Реализация в налоговом периоде подакцизных товаров, помещенных под таможенную процедуру экспорта, за пределы территории Российской Федерации при представлении банковской гарантии (договора поручительства), в случае непредставления в установленный срок подтверждающих факт этого экспорта документов, предусмотренных пунктом 7 статьи 198 Кодекса 20005
Реализация в налоговом периоде подакцизных товаров, помещенных под таможенную процедуру экспорта, за пределы территории Российской Федерации налогоплательщиками, указанными в пунктах 2.1 и 2.3 статьи 184 Кодекса 20006
Реализация в налоговом периоде подакцизных товаров, помещенных под таможенную процедуру экспорта, за пределы территории Российской Федерации налогоплательщиками, указанными в пунктах 2.1 и 2.3 статьи 184 Кодекса, в случае непредставления в установленный срок подтверждающих документов, предусмотренных пунктом 7 статьи 198 Кодекса 20007
Реализация (передача) в налоговом периоде подакцизных товаров, вывезенных в таможенной процедуре реэкспорта, полученных в результате операций по переработке товаров, помещенных под таможенную процедуру переработки на таможенной территории, при представлении банковской гарантии (договора поручительства) 20008
Реализация (передача) в налоговом периоде подакцизных товаров, вывезенных в таможенной процедуре реэкспорта, полученных в результате операций по переработке товаров, помещенных под таможенную процедуру переработки на таможенной территории, при отсутствии банковской гарантии (договора поручительства) 20009
Реализация (передача) в налоговом периоде подакцизных товаров, вывезенных в таможенной процедуре реэкспорта, полученных в результате операций по переработке товаров, помещенных под таможенную процедуру переработки на таможенной территории, налогоплательщиками, указанными в пунктах 2.1 и 2.3 статьи 184 Кодекса 20010
Реализация (передача) в налоговом периоде подакцизных товаров, вывезенных в таможенной процедуре реэкспорта, полученных в результате операций по переработке товаров, помещенных под таможенную процедуру переработки на таможенной территории, в случае непредставления в установленный срок подтверждающих документов, предусмотренных пунктом 7.2 статьи 198 Кодекса, в том числе налогоплательщиками, указанными в пункте 2.3 статьи 184 Кодекса 20011
Реализация (передача) в налоговом периоде подакцизных товаров, вывезенных в таможенной процедуре реэкспорта, полученных в результате операций по переработке товаров, помещенных под таможенные процедуры свободной таможенной зоны, свободного склада, при представлении банковской гарантии (договора поручительства) 20012
Реализация (передача) в налоговом периоде подакцизных товаров, вывезенных в таможенной процедуре реэкспорта, полученных в результате операций по переработке товаров, помещенных под таможенные процедуры свободной таможенной зоны, свободного склада, при отсутствии банковской гарантии (договора поручительства) 20013
Реализация (передача) в налоговом периоде подакцизных товаров, вывезенных в таможенной процедуре реэкспорта, полученных в результате операций по переработке товаров, помещенных под таможенные процедуры свободной таможенной зоны, свободного склада, налогоплательщиками, указанными в пунктах 2.1 и 2.3 статьи 184 Кодекса 20014
Реализация (передача) в налоговом периоде подакцизных товаров, вывезенных в таможенной процедуре реэкспорта, полученных в результате операций по переработке товаров, помещенных под таможенные процедуры свободной таможенной зоны, свободного склада, в случае непредставления в установленный срок подтверждающих документов, предусмотренных пунктом 7.2 статьи 198 Кодекса, в том числе налогоплательщиками, указанными в пункте 2.3 статьи 184 Кодекса 20015
3. Суммы акциза, подлежащие налоговому вычету
Сумма акциза, подлежащая налоговому вычету в связи с возвратом подакцизных товаров (пункт 5 статьи 200 Кодекса) 30001
Сумма акциза, уплаченная налогоплательщиком (или собственником давальческого сырья) по подакцизным товарам, использованным в качестве сырья (в том числе на давальческой основе) для производства подакцизных товаров, подлежащая вычету (пункты 2 и 3 статьи 200 Кодекса) 30002
Сумма акциза, уплаченная при приобретении или ввозе на территорию Российской Федерации (исчисленная в случае ввоза на территорию Российской Федерации с территории государства - члена Евразийского экономического союза) никотинового сырья налогоплательщиком (уплаченная при приобретении налогоплательщиком у лица, осуществившего ввоз никотинового сырья на территорию Российской Федерации), подлежащая вычету (пункт 35 статьи 200 Кодекса) 30019
4. Сумма акциза, подлежащая уплате в бюджет
Сумма акциза, подлежащая уплате в бюджет 40001
Сумма превышения налоговых вычетов над исчисленной суммой акциза 40002
Сумма акциза, заявленная к возмещению 40003
5. Документально подтвержденный факт экспорта (реэкспорта) подакцизных товаров
Сумма акциза, предъявленная к возмещению, по подакцизным товарам, факт экспорта которых документально подтвержден, в том числе налогоплательщиками, указанными в пункте 2.3 статьи 184 Кодекса 50001
Сумма акциза, предъявленная к возмещению, по подакцизным товарам, факт реализации которых в государства - члены Евразийского экономического союза документально подтвержден 50002
Документально подтвержденный факт экспорта подакцизных товаров, по которым ранее была представлена банковская гарантия (договор поручительства) 50003
Документально подтвержденный факт реализации подакцизных товаров в государства - члены Евразийского экономического союза 50004
Документально подтвержденный факт экспорта подакцизных товаров, по которым ранее не была представлена банковская гарантия в соответствии с пунктами 2.1 и 2.3 статьи 184 Кодекса 50005
Сумма акциза, предъявленная к возмещению, по подакцизным товарам, полученным в результате операций по переработке товаров, помещенных под таможенную процедуру переработки на таможенной территории, факт реэкспорта которых документально подтвержден, в том числе налогоплательщиками, указанными в пункте 2.3 статьи 184 Кодекса 50006
Сумма акциза, предъявленная к возмещению, по подакцизным товарам, изготовленным из товаров, помещенных под таможенные процедуры свободной таможенной зоны, свободного склада, факт реэкспорта которых документально подтвержден, в том числе налогоплательщиками, указанными в пункте 2.3 статьи 184 Кодекса 50007
Документально подтвержденный факт реэкспорта подакцизных товаров, полученных в результате операций по переработке товаров, помещенных под таможенную процедуру переработки на таможенной территории, по которым ранее была представлена банковская гарантия (договор поручительства) 50008
Документально подтвержденный факт реэкспорта подакцизных товаров, изготовленных из товаров, помещенных под таможенные процедуры свободной таможенной зоны, свободного склада, по которым ранее была представлена банковская гарантия (договор поручительства) 50009
Документально подтвержденный факт реэкспорта подакцизных товаров, полученных в результате операций по переработке товаров, помещенных под таможенную процедуру переработки на таможенной территории, по которым ранее не была представлена банковская гарантия (договор поручительства) в соответствии с пунктами 2.1 и 2.3 статьи 184 Кодекса 50010
Документально подтвержденный факт реэкспорта подакцизных товаров, изготовленных из товаров, помещенных под таможенные процедуры свободной таможенной зоны, свободного склада, по которым ранее не была представлена банковская гарантия (договор поручительства) в соответствии с пунктами 2.1 и 2.3 статьи 184 Кодекса 50011

Приложение N 3
к приказу ФНС России
от 02.10.2024 г. N ЕД-7-3/815@

ФОРМАТ ПРЕДСТАВЛЕНИЯ НАЛОГОВОЙ ДЕКЛАРАЦИИ ПО АКЦИЗАМ НА ТАБАК (ТАБАЧНЫЕ ИЗДЕЛИЯ), ТАБАЧНУЮ ПРОДУКЦИЮ, ЖИДКОСТИ ДЛЯ ЭЛЕКТРОННЫХ СИСТЕМ ДОСТАВКИ НИКОТИНА, НИКОТИНОВОЕ СЫРЬЕ И БЕСТАБАЧНУЮ НИКОТИНСОДЕРЖАЩУЮ СМЕСЬ ДЛЯ НАГРЕВАНИЯ В ЭЛЕКТРОННОЙ ФОРМЕ

I. ОБЩИЕ СВЕДЕНИЯ

1. Настоящий формат описывает требования к XML-файлам (далее - файл обмена) передачи в электронной форме налоговой декларации по акцизам на табак (табачные изделия), табачную продукцию, жидкости для электронных систем доставки никотина, никотиновое сырье и бестабачную никотинсодержащую смесь для нагревания в налоговые органы.

2. Номер версии настоящего формата 5.03, часть CLXVIII.

II. ОПИСАНИЕ ФАЙЛА ОБМЕНА

3. Имя файла обмена должно иметь следующий вид:

R_T_A_K_O_GGGGMMDD_N, где:

R_T - префикс, принимающий значение NO_AKCTABAK;

А_K - идентификатор получателя информации, где: А - идентификатор получателя, которому направляется файл обмена, K - идентификатор конечного получателя, для которого предназначена информация из данного файла обмена. Передача файла от отправителя к конечному получателю (K) может осуществляться в несколько этапов через другие налоговые органы, осуществляющие передачу файла на промежуточных этапах, которые обозначаются идентификатором А. В случае передачи файла от отправителя к конечному получателю при отсутствии налоговых органов, осуществляющих передачу на промежуточных этапах, значения идентификаторов А и K совпадают. Каждый из идентификаторов (А и K) имеет вид для налоговых органов - четырехразрядный код налогового органа;

О - идентификатор отправителя информации, имеет вид:

для организаций - девятнадцатиразрядный код (идентификационный номер налогоплательщика (далее - ИНН) и код причины постановки на учет (далее - КПП) организации (обособленного подразделения);

для физических лиц - двенадцатиразрядный код (ИНН физического лица);

GGGG - год формирования передаваемого файла, ММ - месяц, DD - день;

N - идентификационный номер файла. (Длина - от 1 до 36 знаков. Идентификационный номер файла должен обеспечивать уникальность файла).

Расширение имени файла - XML. Расширение имени файла может указываться как строчными, так и прописными буквами.

Параметры первой строки файла обмена

Первая строка XML-файла должна иметь следующий вид:

<?xml version ="1.0" encoding ="windows-1251"?>

Имя файла, содержащего XML-схему файла обмена, должно иметь следующий вид:

NO_AKCTABAK_1_168_00_05_03_xx, где хх - номер версии схемы.

Расширение имени файла - xsd.

XML-схема файла обмена приводится отдельным файлом и размещается на официальном сайте Федеральной налоговой службы в информационно-телекоммуникационной сети "Интернет".

4. Логическая модель файла обмена представлена в виде диаграммы структуры файла обмена на рисунке 1 настоящего формата. Элементами логической модели файла обмена являются элементы и атрибуты XML-файла. Перечень структурных элементов логической модели файла обмена и сведения о них приведены в таблицах 4.1 - 4.32 настоящего формата.

Для каждого структурного элемента логической модели файла обмена приводятся следующие сведения:

наименование элемента. Приводится полное наименование элемента. В строке таблицы могут быть описаны несколько элементов, наименования которых разделены символом "|". Такая форма записи применяется при наличии в файле обмена только одного элемента из описанных в этой строке;

сокращенное наименование (код) элемента. Приводится сокращенное наименование элемента. Синтаксис сокращенного наименования должен удовлетворять спецификации XML;

признак типа элемента. Может принимать следующие значения: "С" - сложный элемент логической модели (содержит вложенные элементы), "П" - простой элемент логической модели, реализованный в виде элемента XML-файла, "А" - простой элемент логической модели, реализованный в виде атрибута элемента XML-файла. Простой элемент логической модели не содержит вложенные элементы;

формат элемента. Формат элемента представляется следующими условными обозначениями: Т - символьная строка; N - числовое значение (целое или дробное).

Формат символьной строки указывается в виде T(n-k) или Т(=k), где: n - минимальное количество знаков, k - максимальное количество знаков, символ "-" - разделитель, символ "=" означает фиксированное количество знаков в строке. В случае, если минимальное количество знаков равно 0, формат имеет вид Т(0-k). В случае, если максимальное количество знаков не ограничено, формат имеет вид Т(n-).

Формат числового значения указывается в виде N(m.k), где: m - максимальное количество знаков в числе, включая целую и дробную часть числа без разделяющей десятичной точки и знака (для отрицательного числа), k - максимальное число знаков дробной части числа. Если число знаков дробной части числа равно 0 (то есть число целое), то формат числового значения имеет вид N(m).

Для простых элементов, являющихся базовыми в XML, таких как элемент с типом "date", поле "Формат элемента" не заполняется. Для таких элементов в поле "Дополнительная информация" указывается тип базового элемента;

признак обязательности элемента определяет обязательность наличия элемента (совокупности наименования элемента и его значения) в файле обмена. Признак обязательности элемента может принимать следующие значения: "О" - наличие элемента в файле обмена обязательно; "Н" - наличие элемента в файле обмена необязательно, то есть элемент может отсутствовать. Если элемент принимает ограниченный перечень значений (по классификатору, кодовому словарю), то признак обязательности элемента дополняется символом "К". В случае, если количество реализаций элемента может быть более одной, то признак обязательности элемента дополняется символом "М".

К вышеперечисленным признакам обязательности элемента может добавляться значение "У" в случае описания в XML-схеме условий, предъявляемых к элементу в файле обмена, описанных в графе "Дополнительная информация";

дополнительная информация содержит, при необходимости, требования к элементу файла обмена, не указанные ранее. Для сложных элементов указывается ссылка на таблицу, в которой описывается состав данного элемента. Для элементов, принимающих ограниченный перечень значений из классификатора (кодового словаря), указывается соответствующее наименование классификатора (кодового словаря) или приводится перечень возможных значений. Для классификатора (кодового словаря) может указываться ссылка на его местонахождение. Для элементов, использующих пользовательский тип данных, указывается наименование типового элемента.

Рисунок 1. Диаграмма структуры файла обмена

Таблица 4.1

Файл обмена (Файл)

Наименование элемента Сокращенное наименование (код) элемента Признак типа элемента Формат элемента Признак обязательности элемента Дополнительная информация
Идентификатор файла ИдФайл А Т(1-255) ОУ Содержит (повторяет) имя сформированного файла (без расширения)
Версия программы, с помощью которой сформирован файл ВерсПрог А Т(1-40) О  
Версия формата ВерсФорм А Т(1-5) О Принимает значение: 5.03
Состав и структура документа Документ С   О Состав элемента представлен в таблице 4.2

Таблица 4.2

Состав и структура документа (Документ)

Наименование элемента Сокращенное наименование (код) элемента Признак типа элемента Формат элемента Признак обязательности элемента Дополнительная информация
Код формы отчетности по классификатору налоговых документов (КПД) КНД А Т(=7) ОК Типовой элемент <КНДТип>.
Принимает значение: 1151074
Дата формирования документа ДатаДок А Т(=10) О Типовой элемент <ДатаТип>.
Дата в формате ДД.ММ.ГГГГ
Налоговый период Период А Т(=2) ОК Принимает значение в соответствии с приложением N 1 к Порядку заполнения налоговой декларации по акцизам на табак (табачные изделия), табачную продукцию, жидкости для электронных систем доставки никотина, никотиновое сырье и бестабачную никотинсодержащую смесь для нагревания, утвержденному настоящим приказом (далее - Порядок заполнения):
01 - январь |
02 - февраль |
03 - март |
04 - апрель |
05 - май |
06 - июнь |
07 - июль |
08 - август |
09 - сентябрь |
10 - октябрь |
11 - ноябрь |
12 - декабрь |
71 - за январь при реорганизации (ликвидации) организации |
72 - за февраль при реорганизации (ликвидации) организации |
73 - за март при реорганизации (ликвидации) организации |
74 - за апрель при реорганизации (ликвидации) организации |
75 - за май при реорганизации (ликвидации) организации |
76 - за июнь при реорганизации (ликвидации) организации |
77 - за июль при реорганизации (ликвидации) организации |
78 - за август при реорганизации (ликвидации) организации |
79 - за сентябрь при реорганизации (ликвидации) организации |
80 - за октябрь при реорганизации (ликвидации) организации |
81 - за ноябрь при реорганизации (ликвидации) организации |
82 - за декабрь при реорганизации (ликвидации) организации
Отчетный год ОтчетГод А   О Типовой элемент <xs:gYear>. Год в формате ГГГГ
Код налогового органа КодНО А Т(=4) ОК Типовой элемент <СОНОТип>
Номер корректировки НомКорр А N(3) О Принимает значение:
0 - первичный документ,
1, 2, 3 и так далее - уточненный документ.
Для уточненного документа значение должно быть на 1 больше ранее принятого налоговым органом документа
Код места, по которому представляется документ ПоМесту А Т(=3) ОК Принимает значение в соответствии с приложением N 1 к Порядку заполнения:
120 - по месту жительства индивидуального предпринимателя |
213 - по месту учета в качестве крупнейшего налогоплательщика |
214 - по месту нахождения российской организации, не являющейся крупнейшим налогоплательщиком |
215 - по месту нахождения правопреемника, не являющегося крупнейшим налогоплательщиком |
216 - по месту учета правопреемника, являющегося крупнейшим налогоплательщиком |
220 - по месту нахождения обособленного подразделения российской организации |
331 - по месту осуществления деятельности иностранной организации через отделение иностранной организации
Сведения о налогоплательщике СвНП С   О Состав элемента представлен в таблице 4.3
Лицо, подписавшее документ Подписант С   О Состав элемента представлен в таблице 4.7
Налоговая декларация по акцизам на табак (табачные изделия), табачную продукцию, жидкости для электронных систем доставки никотина, никотиновое сырье и бестабачную никотинсодержащую смесь для нагревания АкцТабак С   О Состав элемента представлен в таблице 4.9

Таблица 4.3

Сведения о налогоплательщике (СвНП)

Наименование элемента Сокращенное наименование (код) элемента Признак типа элемента Формат элемента Признак обязательности элемента Дополнительная информация
Номер контактного телефона Тлф А Т(1-20) Н  
Налогоплательщик - организация | Налогоплательщик - физическое лицо, зарегистрированное в качестве индивидуального предпринимателя НПЮЛ
НПФЛ
С
С
  О
О
Состав элемента представлен в таблице 4.4
Состав элемента представлен в таблице 4.6

Таблица 4.4

Налогоплательщик - организация (НПЮЛ)

Наименование элемента Сокращенное наименование (код) элемента Признак типа элемента Формат элемента Признак обязательности элемента Дополнительная информация
Наименование организации НаимОрг А Т(1-1000) О  
ИНН организации ИННЮЛ А Т(=10) О Типовой элемент <ИННЮЛТип>
КПП организации КПП А Т(=9) О Типовой элемент <КППТип>
Сведения о реорганизованной (ликвидированной) организации СвРеоргЮЛ С   Н Состав элемента представлен в таблице 4.5

Таблица 4.5

Сведения о реорганизованной (ликвидированной) организации (СвРеоргЮЛ)

Наименование элемента Сокращенное наименование (код) элемента Признак типа элемента Формат элемента Признак обязательности элемента Дополнительная информация
Код формы реорганизации (ликвидация) ФормРеорг А Т(=1) ОК Принимает значение:
0 - ликвидация |
1 - преобразование |
2 - слияние |
3 - разделение |
5 - присоединение |
6 - разделение с одновременным присоединением
ИНН реорганизованной организации ИННЮЛ А Т(=10) НУ Типовой элемент <ИННЮЛТип>.
Элемент обязателен при <ФормРеорг> = 1 | 2 | 3 | 5 | 6
КПП реорганизованной организации КПП А Т(=9) НУ Типовой элемент <КППТип>.
Элемент обязателен при <ФормРеорг> = 1 | 2 | 3 | 5 | 6

Таблица 4.6

Налогоплательщик - физическое лицо, зарегистрированное в качестве индивидуального предпринимателя (НПФЛ)

Наименование элемента Сокращенное наименование (код) элемента Признак типа элемента Формат элемента Признак обязательности элемента Дополнительная информация
ИНН физического лица ИННФЛ А Т(=12) О Типовой элемент <ИННФЛТип>
Фамилия, имя, отчество (при наличии) физического лица ФИО С   О Типовой элемент <ФИОТип>.
Состав элемента представлен в таблице 4.32

Таблица 4.7

Лицо, подписавшее документ (Подписант)

Наименование элемента Сокращенное наименование (код) элемента Признак типа элемента Формат элемента Признак обязательности элемента Дополнительная информация
Признак лица, подписавшего документ ПрПодп А Т(=1) ОК Принимает значение:
1 - налогоплательщик |
2 - представитель налогоплательщика
Фамилия, имя, отчество (при наличии) ФИО С   НУ Типовой элемент <ФИОТип>.
Состав элемента представлен в таблице 4.32.
Элемент обязателен при выполнении одного из условий:
• <ПрПодп>=2 |
• <ПрПодп>=1 и наличие <НПЮЛ>
Сведения о представителе налогоплательщика СвПред С   НУ Состав элемента представлен в таблице 4.8.
Элемент обязателен при <ПрПодп>=2

Таблица 4.8

Сведения о представителе налогоплательщика (СвПред)

Наименование элемента Сокращенное наименование (код) элемента Признак типа элемента Формат элемента Признак обязательности элемента Дополнительная информация
Наименование и реквизиты документа, подтверждающего полномочия представителя налогоплательщика НаимДок А Т(1-120) О Для доверенности, совершенной в форме электронного документа, указывается GUID доверенности

Таблица 4.9

Налоговая декларация по акцизам на табак (табачные изделия), табачную продукцию, жидкости для электронных систем доставки никотина, никотиновое сырье и бестабачную никотинсодержащую смесь для нагревания (АкцТабак)

Наименование элемента Сокращенное наименование (код) элемента Признак типа элемента Формат элемента Признак обязательности элемента Дополнительная информация
Сумма акциза по подакцизным товарам, подлежащая уплате в бюджет либо возмещению из бюджета СумНалПУ С   О Состав элемента представлен в таблице 4.10
Расчет суммы акциза по подакцизным товарам РасчАкц С   О Состав элемента представлен в таблице 4.12
Расчет суммы акциза по сигаретам (папиросам) РасчАкцСП С   НМ Состав элемента представлен в таблице 4.23
Реализация подакцизных товаров за пределы территории Российской Федерации, по которой в налоговом периоде применено освобождение от уплаты акциза при представлении банковской гарантии или договора поручительства РеалТабИздЭксп с   нм Состав элемента представлен в таблице 4.25
Сведения о реализованных подакцизных товарах СведРеалПТ с   НМУ Состав элемента представлен в таблице 4.31.
Элемент является обязательным при выполнении одного из условий:
• <Период> = 07 | 08 | 09 | 10 | И | 12 | 77 | 78 | 79 | 80 | 81 | 82 (из таблицы 4.2) и <ОтчетГод> = 2025 (из таблицы 4.2) и <НомКорр> = 0 (из таблицы 4.2).
• <ОтчетГод> > 2026 (из таблицы 4.2) и <НомКорр> = 0 (из таблицы 4.2).
В остальных случаях элемент является необязательным

Таблица 4.10

Сумма акциза по подакцизным товарам, подлежащая уплате в бюджет либо возмещению из бюджета (СумНалПУ)

Наименование элемента Сокращенное наименование (код) элемента Признак типа элемента Формат элемента Признак обязательности элемента Дополнительная информация
Код по ОКТМО ОКТМО А Т(=8)|
Т(=11)
ОК Типовой элемент <ОКТМОТип>.
Принимает значение в соответствии с Общероссийским классификатором территорий муниципальных образований
Сумма акциза по подакцизным товарам, подлежащая уплате в бюджет либо возмещению из бюджета, по коду бюджетной классификации СумНалПУКод С   ОМ Состав элемента представлен в таблице 4.11

Таблица 4.11

Сумма акциза по подакцизным товарам, подлежащая уплате в бюджет либо возмещению из бюджета, по коду бюджетной классификации (СумНалПУКод)

Наименование элемента Сокращенное наименование (код) элемента Признак типа элемента Формат элемента Признак обязательности элемента Дополнительная информация
Код бюджетной классификации КБК А Т(=20) ОК Типовой элемент <КБКТип>.
Принимает значение в соответствии с Классификатором кодов классификации доходов бюджетов Российской Федерации
Сумма акциза, подлежащая уплате в бюджет (в рублях) НалПУ А N(12) О  
Сумма акциза, подлежащая возмещению из бюджета (в рублях) НалПУВозм А N(12) О  

Таблица 4.12

Расчет суммы акциза по подакцизным товарам (РасчАкц)

Наименование элемента Сокращенное наименование (код) элемента Признак типа элемента Формат элемента Признак обязательности элемента Дополнительная информация
Совокупный объем реализованных подакцизных товаров за налоговый период (тысяч штук) СовОбъемПер А N(15.3) Н  
Среднемесячный совокупный объем реализованных подакцизных товаров в предыдущем календарном году (тысяч штук) СрСовОбъемПред А N(15.3) Н  
Объем реализации ввезенных подакцизных товаров (тысяч штук) ОбъемРеалИморт А N(15.3) Н  
Значение коэффициента Т КоэфТ А N(3.2) Н  
Расчет суммы акциза по подакцизным товарам по коду вида подакцизного товара РасчАкцПТ С   ОМ Состав элемента представлен в таблице 4.13

Таблица 4.13

Расчет суммы акциза по подакцизным товарам по коду вида подакцизного товара (РасчАкцПТ)

Наименование элемента Сокращенное наименование (код) элемента Признак типа элемента Формат элемента Признак обязательности элемента Дополнительная информация
Код вида подакцизного товара КодПТ А Т(=3) ОК Типовой элемент <СКВПТТип>.
Принимает значение в соответствии с приложением N 2 к Порядку заполнения
Операции, совершаемые с подакцизными товарами, за исключением операций по реализации за пределы территории Российской Федерации ОперПТРФ С   Н Состав элемента представлен в таблице 4.14
Операции по реализации подакцизных товаров за пределы территории Российской Федерации, в том числе на территории государств - членов Евразийского экономического союза ОперПТНеРФ С   Н Состав элемента представлен в таблице 4.16
Сумма акциза, подлежащая вычету АкцизВыч С   Н Состав элемента представлен в таблице 4.18
Сумма акциза, подлежащая уплате в бюджет либо возмещению из бюджета АкцизПУ С   ОМ Состав элемента представлен в таблице 4.20
Документально подтвержденный факт реализации подакцизных товаров за пределы территории Российской Федерации ДокЭкспПТ С   Н Состав элемента представлен в таблице 4.21

Таблица 4.14

Операции, совершаемые с подакцизными товарами, за исключением операций по реализации за пределы территории Российской Федерации (ОперПТРФ)

Наименование элемента Сокращенное наименование (код) элемента Признак типа элемента Формат элемента Признак обязательности элемента Дополнительная информация
Операции, совершаемые с подакцизными товарами, за исключением операций по реализации за пределы территории Российской Федерации, по коду операции ОперПТРФКод С   ОМ Состав элемента представлен в таблице 4.15

Таблица 4.15

Операции, совершаемые с подакцизными товарами, за исключением операций по реализации за пределы территории Российской Федерации, по коду операции (ОперПТРФКод)

Наименование элемента Сокращенное наименование (код) элемента Признак типа элемента Формат элемента Признак обязательности элемента Дополнительная информация
Код операции КодПок А Т(=5) ОК Принимает значение в соответствии с приложением N 3 к Порядку заполнения: 10001 10006 | 10007 | 10008 | 10009 | 10010 | 10011 10012
Объем подакцизного товара ОбъемПТ А N(15.3) О  
Исчисленная сумма акциза (в рублях) ИсчислАкциз А N(11) НУ Элемент обязателен при <КодПТ> = 440 1450 1460 (из таблицы 4.13)
Сумма акциза, подлежащая уплате (в рублях) АкцизПУ А N(11) О  

Таблица 4.16

Операции по реализации подакцизных товаров за пределы территории Российской Федерации, в том числе на территории государств - членов Евразийского экономического союза (ОперПТНеРФ)

Наименование элемента Сокращенное наименование (код) элемента Признак типа элемента Формат элемента Признак обязательности элемента Дополнительная информация
Операции по реализации подакцизных товаров за пределы территории Российской Федерации, в том числе на территории государств - членов Евразийского экономического союза, по коду операции ОперПТНеРФКод С   ОМ Состав элемента представлен в таблице 4.17

Таблица 4.17

Операции по реализации подакцизных товаров за пределы территории Российской Федерации, в том числе на территории государств - членов Евразийского экономического союза, по коду операции (ОперПТНеРФКод)

Наименование элемента Сокращенное наименование (код) элемента Признак типа элемента Формат элемента Признак обязательности элемента Дополнительная информация
Код операции КодПок А Т(=5) ОК Принимает значение в соответствии с приложением N 3 к Порядку заполнения: 20001 | 20002 | 20003 | 20004 | 20005 | 20006 | 20007 | 20008 | 20009 | 20010 | 20011 | 20012 | 20013 | 20014 | 20015
Объем подакцизного товара ОбъемПТ А N(15.3) О  
Исчисленная сумма акциза (в рублях) ИсчислАкциз А N(11) Н  
Сумма акциза, подлежащая уплате (освобожденная от уплаты) (в рублях) АкцизПУ А N(11) О  

Таблица 4.18

Сумма акциза, подлежащая вычету (АкцизВыч)

Наименование элемента Сокращенное наименование (код) элемента Признак типа элемента Формат элемента Признак обязательности элемента Дополнительная информация
Сумма акциза, подлежащая вычету, по коду показателя АкцизВычКод С   ОМ Состав элемента представлен в таблице 4.19

Таблица 4.19

Сумма акциза, подлежащая вычету, по коду показателя (АкцизВычКод)

Наименование элемента Сокращенное наименование (код) элемента Признак типа элемента Формат элемента Признак обязательности элемента Дополнительная информация
Код показателя КодПок А Т(=5) ОК Принимает значение в соответствии с приложением N 3 к Порядку заполнения: 30001 | 30002 | 30019
Объем подакцизного товара ОбъемРеал А N(15.3) О  
Сумма акциза, подлежащая вычету (в рублях) СумВычет А N(11) О  
Налоговый период, в котором осуществлена операция (код) НалПер А Т(=2) ОК Принимает значение в соответствии с приложением N 1 к Порядку заполнения:
01 - январь |
02 - февраль |
03 - март |
04 - апрель |
05 - май |
06 - июнь |
07 - июль |
08 - август |
09 - сентябрь |
10 - октябрь |
11 - ноябрь |
12-декабрь
Налоговый период, в котором осуществлена операция (год) Год А   О Типовой элемент <xs:gYear>.
Год в формате ГГГГ

Таблица 4.20

Сумма акциза, подлежащая уплате в бюджет либо возмещению из бюджета (АкцизПУ)

Наименование элемента Сокращенное наименование (код) элемента Признак типа элемента Формат элемента Признак обязательности элемента Дополнительная информация
Код показателя КодПок А Т(=5) ОК Принимает значение в соответствии с приложением N 3 к Порядку заполнения: 40001 | 40002 | 40003
Сумма акциза, подлежащая уплате в бюджет либо возмещению из бюджета (в рублях) СумАкциз А N(11) О  

Таблица 4.21

Документально подтвержденный факт реализации подакцизных товаров за пределы территории Российской Федерации (ДокЭкспПТ)

Наименование элемента Сокращенное наименование (код) элемента Признак типа элемента Формат элемента Признак обязательности элемента Дополнительная информация
Документально подтвержденный факт реализации подакцизных товаров за пределы территории Российской Федерации, по коду показателя ДокЭкспПТКод С   ОМ Состав элемента представлен в таблице 4.22

Таблица 4.22

Документально подтвержденный факт реализации подакцизных товаров за пределы территории Российской Федерации, по коду показателя (ДокЭкспПТКод)

Наименование элемента Сокращенное наименование (код) элемента Признак типа элемента Формат элемента Признак обязательности элемента Дополнительная информация
Код показателя КодПок А Т(=5) ОК Принимает значение в соответствии с приложением N 3 к Порядку заполнения: 50001 | 50002 | 50003 | 50004 | 50005 | 50006 | 50007 | 50008 | 50009 | 50010 | 50011
Объем подакцизного товара ОбъемПТ А N(15.3) О  
Сумма акциза (в рублях) СумАкциз А N(11) О  
Налоговый период, в котором осуществлена реализация товаров (код) НалПер А Т(=2) ОК Принимает значение в соответствии с приложением N 1 к Порядку заполнения:
01 - январь |
02 - февраль |
03 - март |
04 - апрель |
05 - май |
06 - июнь |
07 - июль |
08 - август |
09 - сентябрь |
10 - октябрь |
11 - ноябрь |
12 - декабрь
Налоговый период, в котором осуществлена реализация товаров (год) Год А   О Типовой элемент <xs:gYear>.
Год в формате ГГГГ

Таблица 4.23

Расчет суммы акциза по сигаретам (папиросам) (РасчАкцСП)

Наименование элемента Сокращенное наименование (код) элемента Признак типа элемента Формат элемента Признак обязательности элемента Дополнительная информация
Код вида подакцизного товара КодПТ А Т(=3) ОК Типовой элемент <СКВПТТип>.
Принимает значение в соответствии с приложением N 2 к Порядку заполнения: 450 | 460
Код операции (показателя) КодПок А Т(=5) ОК Принимает значение в соответствии с приложением N 3 к Порядку заполнения:
10001 | 10006 | 10007 | 10008 | 10009 | 10010 | 10011 | 10012 | 20001 20002 | 20003 | 20004 | 20005 | 20006 | 20007 | 20008 | 20009 | 20010 |
20011 | 20012 | 20013 | 20014 | 20015 | 30001 | 30002 | 50001 | 50002 | 50003 | 50004 | 50005 | 50006 | 50007 | 50008 | 50009 | 50010 | 50011
Налоговый период, в котором осуществлена реализация товаров за пределы территории Российской Федерации (код) НалПер А Т(=2) НК Принимает значение в соответствии с приложением N 1 к Порядку заполнения:
01 - январь |
02 - февраль |
03 - март |
04 - апрель |
05 - май |
06 - июнь |
07 - июль |
08 - август |
09 - сентябрь |
10 - октябрь |
11 - ноябрь |
12 - декабрь
Налоговый период, в котором осуществлена реализация товаров за пределы территории Российской Федерации (год) Год А   Н Типовой элемент <xs:gYear>.
Год в формате ГГГГ
Сумма акциза по виду подакцизного товара (в рублях) СумАкцизПТ А N(11) О  
Объем реализованных (переданных) табачных изделий - всего (тысяч штук) ОбъемРеалВсего А N(15.3) О  
Сумма акциза по марке (наименованию) сигарет (папирос) РасчАкцНаимПТ С   ОМ Состав элемента представлен в таблице 4.24

Таблица 4.24

Сумма акциза по марке (наименованию) сигарет (папирос) (РасчАкцНаимПТ)

Наименование элемента Сокращенное наименование (код) элемента Признак типа элемента Формат элемента Признак обязательности элемента Дополнительная информация
Марка (наименование) сигарет (папирос) НаимТабИзд А Т(1-80) О  
Код товара КодТов А Т(1-14) ОК Уникальный код, присваиваемый группе товаров при их описании в подсистеме национального каталога маркированных товаров Российской Федерации, согласно Правилам маркировки табачной продукции средствами идентификации, утвержденным постановлением Правительства Российской Федерации от 28.02.2019 N 224 "Об утверждении Правил маркировки табачной продукции средствами идентификации и особенностях внедрения государственной информационной системы мониторинга за оборотом товаров, подлежащих обязательной маркировке средствами идентификации, в отношении табачной продукции"
Количество единиц реализованных (переданных) потребительских упаковок (пачек) (штук) КолРеалУпак А N(9) О  
Количество единиц сигарет (папирос) в одной потребительской упаковке (пачке) (штук) КолШтукУпак А N(3) О  
Объем реализованных (переданных) табачных изделий (тысяч штук) ОбъемРеалТабИзд А N(15.3) О  
Сумма акциза, рассчитанная исходя из твердой (специфической) налоговой ставки (в рублях) СумАкцизСтав А N(11) О  
Максимальная розничная цена за единицу потребительской упаковки (пачки) табачных изделий (в рублях и копейках) МаксЦенаУпак А N(7.2) О  
Расчетная стоимость реализованных (переданных) табачных изделий (в рублях) РасчСтРеалТабИзд А N(11) О  
Сумма акциза, рассчитанная исходя из адвалорной налоговой ставки (в рублях) СумАкцРасчАдв А N(11) О  
Сумма акциза, рассчитанная исходя из комбинированной ставки (в рублях) СумАкцРасчКомб А N(11) О  
Сумма акциза, рассчитанная исходя из минимальной ставки (в рублях) СумАкцРасчМин А N(11) О  
Сумма акциза, принимая к расчету исходя из комбинированной ставки акциза (в рублях) |
Сумма акциза, принимая к расчету исходя из минимальной ставки акциза (в рублях)
СумАкцПрмКомб

СумАкцПрмМин
П

П
N(11)

N(11)
О

О
 

Таблица 4.25

Реализация подакцизных товаров за пределы территории Российской Федерации, по которой в налоговом периоде применено освобождение от уплаты акциза при представлении банковской гарантии или договора поручительства (РеалТабИздЭксп)

Наименование элемента Сокращенное наименование (код) элемента Признак типа элемента Формат элемента Признак обязательности элемента Дополнительная информация
Признак документа ПризнакДок А Т(=1) ОК Принимает значение:
1 - банковская гарантия |
2 - договор поручительства
Номер банковской гарантии (договора поручительства) НомерБГ А Т(1-20) О  
Дата выдачи банковской гарантии (дата заключения договора поручительства) ДатаВыдБГ А Т(=10) О Типовой элемент <ДатаТип>.
Дата в формате ДД.ММ.ГГГГ
Дата начала срока действия банковской гарантии (договора поручительства) ДатаНачБГ А Т(=10) О Типовой элемент <ДатаТип>.
Дата в формате ДД.ММ.ГГГГ
Дата окончания срока действия банковской гарантии (договора поручительства) ДатаКонБГ А Т(=10) О Типовой элемент <ДатаТип>.
Дата в формате ДД.ММ.ГГГГ
Сумма обязательств по банковской гарантии (договору поручительства) (в рублях) СуммаБГ А N(11) О  
Общая сумма акциза, освобожденная от уплаты в связи с представлением банковской гарантии (договора поручительства) (в рублях) ОбщАкцОсвУплБГ А N(11) О  
Превышение суммы акциза, освобожденной от уплаты, над суммой акциза, приходящейся на объем подакцизных товаров, факт реализации которых за пределы территории Российской Федерации документально подтвержден на конец налогового периода (в рублях) ПревОсвЭкспКон А N(11) О  
Сведения о подакцизных товарах, реализованных за пределы территории Российской Федерации СведПТЭксп С   НУ Состав элемента представлен в таблице 4.26.
Элемент обязателен при отсутствии <СвДокПдтвЭксп>
Сведения о документальном подтверждении факта реализации подакцизных товаров за пределы территории Российской Федерации СвДокПдтвЭксп С   НМУ Состав элемента представлен в таблице 4.28.
Элемент обязателен при отсутствии <СведПТЭксп>

Таблица 4.26

Сведения о подакцизных товарах, реализованных за пределы территории Российской Федерации (СведПТЭксп)

Наименование элемента Сокращенное наименование (код) элемента Признак типа элемента Формат элемента Признак обязательности элемента Дополнительная информация
Сведения о подакцизных товарах, реализованных за пределы территории Российской Федерации, по коду вида подакцизного товара СведПТЭкспПТ С   ОМ Состав элемента представлен в таблице 4.27

Таблица 4.27

Сведения о подакцизных товарах, реализованных за пределы территории Российской Федерации, по коду вида подакцизного товара (СведПТЭкспПТ)

Наименование элемента Сокращенное наименование (код) элемента Признак типа элемента Формат элемента Признак обязательности элемента Дополнительная информация
Код вида подакцизного товара КодПТ А Т(=3) ОК Типовой элемент <СКВПТТип>.
Принимает значение в соответствии с приложением N 2 к Порядку заполнения
Объем подакцизного товара ОбъемПТ А N(15.3) О  
Сумма акциза, освобожденная от уплаты (в рублях) СумАкцизОсв А N(11) О  

Таблица 4.28

Сведения о документальном подтверждении факта реализации подакцизных товаров за пределы территории Российской Федерации (СвДокПдтвЭксп)

Наименование элемента Сокращенное наименование (код) элемента Признак типа элемента Формат элемента Признак обязательности элемента Дополнительная информация
Документально подтвержденный в налоговом периоде факт реализации подакцизных товаров за пределы территории Российской Федерации ДокПдтвЭкспПер С   О Состав элемента представлен в таблице 4.29
Документально подтвержденный в предыдущих налоговых периодах факт реализации подакцизных товаров за пределы территории Российской Федерации ДокПдтвЭкспПред С   Н Состав элемента представлен в таблице 4.30

Таблица 4.29

Документально подтвержденный в налоговом периоде факт реализации подакцизных товаров за пределы территории Российской Федерации (ДокПдтвЭкспПер)

Наименование элемента Сокращенное наименование (код) элемента Признак типа элемента Формат элемента Признак обязательности элемента Дополнительная информация
Код вида подакцизного товара КодПТ А Т(=3) ОК Типовой элемент <СКВПТТип>.
Принимает значение в соответствии с приложением N 2 к Порядку заполнения
Объем подакцизного товара ОбъемПТ А N(15.3) О  
Сумма акциза (в рублях) Сум Акциз А N(11) О  
Налоговый период, в котором осуществлена реализация товаров (код) НалПер А Т(=2) ОК Принимает значение в соответствии с приложением N 1 к Порядку заполнения:
01 - январь |
02 - февраль |
03 - март |
04 - апрель |
05 - май |
06 - июнь |
07 - июль |
08 - август |
09 - сентябрь |
10 - октябрь |
11 - ноябрь |
12 - декабрь
Налоговый период, в котором осуществлена реализация товаров (год) Год А   О Типовой элемент <xs:gYear>.
Год в формате ГГГГ

Таблица 4.30

Документально подтвержденный в предыдущих налоговых периодах факт реализации подакцизных товаров за пределы территории Российской Федерации (ДокПдтвЭкспПред)

Наименование элемента Сокращенное наименование (код) элемента Признак типа элемента Формат элемента Признак обязательности элемента Дополнительная информация
Код вида подакцизного товара КодПТ А Т(=3) ОК Типовой элемент <СКВПТТип>.
Принимает значение в соответствии с приложением N 2 к Порядку заполнения
Объем подакцизного товара ОбъемПТ А N(15.3) О  
Сумма акциза (в рублях) СумАкциз А N(11) О  

Таблица 4.31

Сведения о реализованных подакцизных товарах (СведРеалПТ)

Наименование элемента Сокращенное наименование (код) элемента Признак типа элемента Формат элемента Признак обязательности элемента Дополнительная информация
Признак сведений ПрСвед А Т(=1) НКУ Принимает значение:
0 - аннулированные |
1 - уточненные, добавочные.
Элемент должен отсутствовать при значении <НомКорр>=0 (из таблицы 4.2) и является обязательным при остальных значениях элемента <НомКорр>
Идентификатор файла обмена универсального передаточного документа, подписанного первой стороной ИдФайлДок П Т( 1-255) ОМ Содержит (повторяет) имя файла обмена первичного документа, подписанного первой стороной (без расширения)

Таблица 4.32

Фамилия, имя, отчество (ФИОТип)

Наименование элемента Сокращенное наименование (код) элемента Признак типа элемента Формат элемента Признак обязательности элемента Дополнительная информация
Фамилия Фамилия А Т(1-60) О  
Имя Имя А Т(1-60) О  
Отчество Отчество А Т(1-60) Н