Приказ ФНС РФ от 29.10.2024 N ЕД-7-11/908@

"Об утверждении форм, порядков их заполнения, а также форматов представления документов, применяемых при подтверждении права налогоплательщика на получение социальных налоговых вычетов, предусмотренных подпунктами 2 - 4 (в части социального налогового вычета в сумме страховых взносов по договору (договорам) добровольного страхования жизни) и 7 пункта 1 статьи 219 Налогового кодекса Российской Федерации, а также имущественных налоговых вычетов, предусмотренных подпунктами 3 и 4 пункта 1 статьи 220 Налогового кодекса Российской Федерации, в электронной форме"
Редакция от 29.10.2024 — Действует с 12.01.2025

Зарегистрировано в Минюсте России 11 декабря 2024 г. N 80530


ФЕДЕРАЛЬНАЯ НАЛОГОВАЯ СЛУЖБА

ПРИКАЗ
от 29 октября 2024 г. N ЕД-7-11/908@

ОБ УТВЕРЖДЕНИИ ФОРМ, ПОРЯДКОВ ИХ ЗАПОЛНЕНИЯ, А ТАКЖЕ ФОРМАТОВ ПРЕДСТАВЛЕНИЯ ДОКУМЕНТОВ, ПРИМЕНЯЕМЫХ ПРИ ПОДТВЕРЖДЕНИИ ПРАВА НАЛОГОПЛАТЕЛЬЩИКА НА ПОЛУЧЕНИЕ СОЦИАЛЬНЫХ НАЛОГОВЫХ ВЫЧЕТОВ, ПРЕДУСМОТРЕННЫХ ПОДПУНКТАМИ 2 - 4 (В ЧАСТИ СОЦИАЛЬНОГО НАЛОГОВОГО ВЫЧЕТА В СУММЕ СТРАХОВЫХ ВЗНОСОВ ПО ДОГОВОРУ (ДОГОВОРАМ) ДОБРОВОЛЬНОГО СТРАХОВАНИЯ ЖИЗНИ) И 7 ПУНКТА 1 СТАТЬИ 219 НАЛОГОВОГО КОДЕКСА РОССИЙСКОЙ ФЕДЕРАЦИИ, А ТАКЖЕ ИМУЩЕСТВЕННЫХ НАЛОГОВЫХ ВЫЧЕТОВ, ПРЕДУСМОТРЕННЫХ ПОДПУНКТАМИ 3 И 4 ПУНКТА 1 СТАТЬИ 220 НАЛОГОВОГО КОДЕКСА РОССИЙСКОЙ ФЕДЕРАЦИИ, В ЭЛЕКТРОННОЙ ФОРМЕ

В соответствии с абзацем первым пункта 4 статьи 31 части первой Налогового кодекса Российской Федерации, абзацами вторым - четвертым пункта 2 статьи 219, абзацами первым - третьим пункта 8 статьи 220 части второй Налогового кодекса Российской Федерации, а также абзацем первым пункта 1, подпунктом 5.9.37 пункта 5 Положения о Федеральной налоговой службе, утвержденного постановлением Правительства Российской Федерации от 30.09.2004 N 506, в целях совершенствования налогового администрирования и реализации положений главы 23 "Налог на доходы физических лиц" части второй Налогового кодекса Российской Федерации и в связи с принятием Федерального закона от 08.08.2024 N 259-ФЗ "О внесении изменений в части первую и вторую Налогового кодекса Российской Федерации и отдельные законодательные акты Российской Федерации о налогах и сборах" приказываю:

1. Утвердить:

форму заявления о подтверждении права налогоплательщика на получение социальных налоговых вычетов, предусмотренных подпунктами 2 - 4 (в части социального налогового вычета в сумме страховых взносов по договору (договорам) добровольного страхования жизни) и 7 пункта 1 статьи 219 Налогового кодекса Российской Федерации, согласно приложению N 1 к настоящему приказу;

порядок заполнения заявления о подтверждении права налогоплательщика на получение социальных налоговых вычетов, предусмотренных подпунктами 2 - 4 (в части социального налогового вычета в сумме страховых взносов по договору (договорам) добровольного страхования жизни) и 7 пункта 1 статьи 219 Налогового кодекса Российской Федерации, согласно приложению N 2 к настоящему приказу;

формат представления заявления о подтверждении права налогоплательщика на получение социальных налоговых вычетов, предусмотренных подпунктами 2 - 4 (в части социального налогового вычета в сумме страховых взносов по договору (договорам) добровольного страхования жизни) и 7 пункта 1 статьи 219 Налогового кодекса Российской Федерации, в электронной форме согласно приложению N 3 к настоящему приказу;

форму уведомления о подтверждении права налогоплательщика на получение социальных налоговых вычетов, предусмотренных подпунктами 2 - 4 (в части социального налогового вычета в сумме страховых взносов по договору (договорам) добровольного страхования жизни) и 7 пункта 1 статьи 219 Налогового кодекса Российской Федерации, согласно приложению N 4 к настоящему приказу;

форму заявления о подтверждении права налогоплательщика на получение имущественных налоговых вычетов, предусмотренных подпунктами 3 и 4 пункта 1 статьи 220 Налогового кодекса Российской Федерации, согласно приложению N 5 к настоящему приказу;

порядок заполнения заявления о подтверждении права налогоплательщика на получение имущественных налоговых вычетов, предусмотренных подпунктами 3 и 4 пункта 1 статьи 220 Налогового кодекса Российской Федерации, согласно приложению N 6 к настоящему приказу;

формат представления заявления о подтверждении права налогоплательщика на получение имущественных налоговых вычетов, предусмотренных подпунктами 3 и 4 пункта 1 статьи 220 Налогового кодекса Российской Федерации, в электронной форме согласно приложению N 7 к настоящему приказу;

форму уведомления о подтверждении права налогоплательщика на получение имущественных налоговых вычетов, предусмотренных подпунктами 3 и 4 пункта 1 статьи 220 Налогового кодекса Российской Федерации, согласно приложению N 8 к настоящему приказу.

2. Признать утратившими силу приказы ФНС России:

от 17.08.2021 N ЕД-7-11/755@ "Об утверждении форм, порядков их заполнения, а также форматов представления документов, применяемых при подтверждении права налогоплательщика на получение социальных налоговых вычетов, предусмотренных подпунктами 2, 3, 4 (в части социального налогового вычета в сумме страховых взносов по договору (договорам) добровольного страхования жизни) и 7 пункта 1 статьи 219 Налогового кодекса Российской Федерации, а также имущественных налоговых вычетов, предусмотренных подпунктами 3 и 4 пункта 1 статьи 220 Налогового кодекса Российской Федерации, в электронной форме" (зарегистрирован Министерством юстиции Российской Федерации 17.09.2021, регистрационный N 65051);

от 27.12.2022 N ЕД-7-11/1264@ "О внесении изменений в приложения к приказу ФНС России от 17.08.2021 N ЕД-7-11/755@" (зарегистрирован Министерством юстиции Российской Федерации 27.01.2023, регистрационный N 72163);

от 18.12.2023 N ЕД-7-11/963@ "О внесении изменений в приложения к приказу ФНС России от 17.08.2021 N ЕД-7-11/755@" (зарегистрирован Министерством юстиции Российской Федерации 22.02.2024, регистрационный N 77334).

3. Установить, что настоящий приказ вступает в силу по истечении одного месяца со дня его официального опубликования, но не ранее 01.01.2025.

4. Контроль за исполнением настоящего приказа возложить на заместителя руководителя Федеральной налоговой службы, координирующего методологическое обеспечение работы налоговых органов по вопросам исчисления, полноты и своевременности внесения в соответствующий бюджет налога на доходы физических лиц.

Руководитель
Федеральной налоговой службы
Д.В. ЕГОРОВ

Приложение N 1
к приказу ФНС России
от 17.08.2021 N ЕД-7-11/755@

                              ИНН            
                                                                     
      7900 5012                                   Стр. 0 0 1

Форма по КНД 1112518

ЗАЯВЛЕНИЕ О ПОДТВЕРЖДЕНИИ ПРАВА НАЛОГОПЛАТЕЛЬЩИКА НА ПОЛУЧЕНИЕ СОЦИАЛЬНЫХ НАЛОГОВЫХ ВЫЧЕТОВ, ПРЕДУСМОТРЕННЫХ ПОДПУНКТАМИ 2 - 4 (В ЧАСТИ СОЦИАЛЬНОГО НАЛОГОВОГО ВЫЧЕТА В СУММЕ СТРАХОВЫХ ВЗНОСОВ ПО ДОГОВОРУ (ДОГОВОРАМ) ДОБРОВОЛЬНОГО СТРАХОВАНИЯ ЖИЗНИ) И 7 ПУНКТА 1 СТАТЬИ 219 НАЛОГОВОГО КОДЕКСА РОССИЙСКОЙ ФЕДЕРАЦИИ

Представляется в налоговый орган (код)                                                            
                                                                               
Сведения о налогоплательщике                                                              
                                                                               
Фамилия                                                                      
                                                                               
Имя                                                                      
                                                                               
Отчество <1>                                                                      
                                                                               
Дата рождения     .     .                                                          
                                                                               
Сведения о документе, удостоверяющем личность:                                            
                                                                               
Код вида документа           Серия и номер                                                      
                                                                               
Номер записи ЕРН <2>         -       -       -                                            
                                                                               
Номер контактного телефона                                                                
                                                                               
В соответствии с пунктом 2 статьи 219 Налогового кодекса Российской Федерации прошу подтвердить мое право на получение в         году социальных налоговых      
вычетов по налогу на доходы физических лиц.                                                          
                                                                               
Заявление составлено на       страницах с приложением подтверждающих документов или их копий на       листах                    

Достоверность и полноту сведений, указанных в настоящем заявлении, подтверждаю: Заполняется работником налогового органа
Сведения о представлении заявления
                                                                                     
    1 - налогоплательщик,                                                          
  2 - представитель налогоплательщика                                                    
                Данное заявление представлено (код)          
                                             
                                        на       страницах                          
                                                                 
                                        с приложением подтверждающих документов                    
                                                                                     
                                        или их копий на       листах                      
                                                                 
(фамилия, имя, отчество <1> представителя налогоплательщика)     Дата представления заявления   . .    
                                                                       
Подпись       Дата     .     .                                                      
                                                                                     
Наименование и реквизиты документа, подтверждающего полномочия представителя налогоплательщика                                              
                                                                                     
                                                                                 
                                                                                     
                                        Фамилия, имя, отчество <1>     Подпись

<1> Отчество указывается при наличии (относится ко всем листам документа).

<2> Номер записи единого федерального информационного регистра, содержащего сведения о населении Российской Федерации.

                                                                                 
                              ИНН            
                                                                     
      7900 5029                                   Стр.
Фамилия   И.   О. <1>  
                                                                               
Налоговые вычеты планирую получать у работодателя (налогового агента) 010                                            
                                                                               
                                                                             
                                                                               
                                                                             
                                                                               
                                                                             
                                                                               
                                                                             
(полное наименование организации/фамилия, имя, отчество <1> индивидуального предпринимателя)
                                                                               
ИНН <3>   020                             КПП <4>   030                                    
                                                                               
в общей сумме (руб. коп.)                           .     , из них:                                
                                                                               
в сумме, уплаченной за дорогостоящие виды лечения в медицинских организациях, у индивидуальных предпринимателей, осуществляющих медицинскую деятельность 050                       .    
                               
                                                                               
в сумме, уплаченной за обучение моих детей в возрасте до 24 лет, подопечных в возрасте до 18 лет, бывших подопечных после прекращения опеки или попечительства в возрасте до 24 лет по очной форме обучения в организациях, осуществляющих образовательную деятельность (за исключением иностранных организаций) 060               .    
                       
                                                                               
в сумме, уплаченной за обучение моих детей в возрасте до 24 лет, подопечных в возрасте до 18 лет, бывших подопечных после прекращения опеки или попечительства в возрасте до 24 лет по очной форме обучения в иностранных организациях, осуществляющих образовательную деятельность 065               .    
                       
                                                                               
в сумме, уплаченной за мое обучение в организациях, осуществляющих образовательную деятельность (за исключением иностранных организаций), а также за обучение брата (сестры) в возрасте до 24 лет и (или) супруга (супруги) по очной форме обучения в организациях, осуществляющих образовательную деятельность (за исключением иностранных организаций) 070               .    
                       
                       
                                                                               
в сумме, уплаченной за мое обучение в иностранных организациях, осуществляющих образовательную деятельность, а также за обучение брата (сестры) в возрасте до 24 лет и (или) супруга (супруги) по очной форме обучения в иностранных организациях, осуществляющих образовательную деятельность 075               .    
                       
                                                                               
в сумме, уплаченной за медицинские услуги, оказанные медицинскими организациями, индивидуальными предпринимателями, осуществляющими медицинскую деятельность, мне, супругу (супруге), родителям, детям (в том числе усыновленным) в возрасте до 18 лет (до 24 лет, если дети (в том числе усыновленные) являются обучающимися по очной форме обучения в организациях, осуществляющих образовательную деятельность), подопечным в возрасте до 18 лет, бывшим подопечным после прекращения опеки или попечительства в возрасте до 24 лет, если указанные граждане являются обучающимися по очной форме обучения в организациях, осуществляющих образовательную деятельность, подопечным и детям (в том числе усыновленным), признанным судом недееспособными, вне зависимости от возраста таких лиц 080               .    
                       
                       
                       
                       
                       
                                                                               
в размере стоимости лекарственных препаратов для медицинского применения, назначенных лечащим врачом мне, супругу (супруге), родителям, детям (в том числе усыновленным) в возрасте до 18 лет, (до 24 лет, если дети (в том числе усыновленные) являются обучающимися по очной форме обучения в организациях, осуществляющих образовательную деятельность), подопечным в возрасте до 18 лет, бывшим подопечным после прекращения опеки или попечительства в возрасте до 24 лет, если указанные граждане являются обучающимися по очной форме обучения в организациях, осуществляющих образовательную деятельность, подопечным и детям (в том числе усыновленным), признанным судом недееспособными, вне зависимости от возраста таких лиц 090               .    
                       
                       
                       
                       
                                                                               
в сумме страховых взносов, уплаченных по договорам добровольного личного страхования, а также по договорам добровольного страхования супруга (супруги), родителей, моих детей (в том числе усыновленных) в возрасте до 18 лет (до 24 лет, если дети (в том числе усыновленные) являются обучающимися по очной форме обучения в организациях, осуществляющих образовательную деятельность), подопечных в возрасте до 18 лет, бывших подопечных в возрасте до 24 лет, после прекращения опеки или попечительства, если указанные граждане являются обучающимися по очной форме обучения в организациях, осуществляющих образовательную деятельность 100               .    
                       
                       
                       
                       
                                                                               
в сумме страховых взносов по договору (договорам) добровольного страхования жизни, если такие договоры заключаются на срок не менее пяти лет, заключенному (заключенным) со страховой организацией в мою пользу и (или) в пользу супруга (в том числе вдовы, вдовца), родителей (в том числе усыновителей), моих детей (в том числе усыновленных, находящихся под опекой (попечительством) 110               .    
                       
                       
                                                                               
в сумме, уплаченной за физкультурно-оздоровительные услуги, оказанные мне, моим детям (в том числе усыновленным) в возрасте до 18 лет (до 24 лет, если дети (в том числе усыновленные) являются обучающимися по очной форме обучения в организациях, осуществляющих образовательную деятельность), подопечным в возрасте до 18 лет, бывшим подопечным после прекращения опеки или попечительства в возрасте до 24 лет, если указанные граждане являются обучающимися по очной форме обучения в организациях, осуществляющих образовательную деятельность 120               .    
                       
                       
                       
                                                                               
Достоверность и полноту сведений, указанных на настоящей странице, подтверждаю:
                                                                               
                                      (подпись)           (дата)                        
                                                                               

<3> Идентификационный номер налогоплательщика.
<4> Код причины постановки на налоговый учет.
                                                           
                                                                               
                                                                             

Приложение N 2
к приказу ФНС России
от 29.10.2024 N ЕД-7-11/908@

ПОРЯДОК ЗАПОЛНЕНИЯ ЗАЯВЛЕНИЯ О ПОДТВЕРЖДЕНИИ ПРАВА НАЛОГОПЛАТЕЛЬЩИКА НА ПОЛУЧЕНИЕ СОЦИАЛЬНЫХ НАЛОГОВЫХ ВЫЧЕТОВ, ПРЕДУСМОТРЕННЫХ ПОДПУНКТАМИ 2 - 4 (В ЧАСТИ СОЦИАЛЬНОГО НАЛОГОВОГО ВЫЧЕТА В СУММЕ СТРАХОВЫХ ВЗНОСОВ ПО ДОГОВОРУ (ДОГОВОРАМ) ДОБРОВОЛЬНОГО СТРАХОВАНИЯ ЖИЗНИ) И 7 ПУНКТА 1 СТАТЬИ 219 НАЛОГОВОГО КОДЕКСА РОССИЙСКОЙ ФЕДЕРАЦИИ

I. Общие положения

1. Заявление о подтверждении права налогоплательщика на получение социальных налоговых вычетов, предусмотренных подпунктами 2 - 4 (в части социального налогового вычета в сумме страховых взносов по договору (договорам) добровольного страхования жизни) и 7 пункта 1 статьи 219 Налогового кодекса Российской Федерации (далее соответственно - Заявление, Кодекс) на бумажном носителе заполняется от руки либо распечатывается на принтере с использованием чернил синего или черного цвета. Двусторонняя печать Заявления на бумажном носителе не допускается.

Заявление может заполняться с использованием программного обеспечения, предусматривающего при распечатывании Заявления вывод двумерного штрих-кода, либо через личный кабинет налогоплательщика в электронной форме.

2. Наличие исправлений в Заявлении не допускается.

3. Не допускается деформация штрих-кодов и утрата сведений на листах Заявления при использовании для скрепления листов Заявления механических канцелярских средств.

4. При заполнении Заявления используются значения показателей из платежных и иных документов, имеющихся в распоряжении налогоплательщика, а также из произведенных на основании указанных документов расчетов.

5. Каждому показателю соответствует одно поле в Заявлении, состоящее из определенного количества ячеек. Каждый показатель записывается в отдельном поле.

Исключение составляют показатели, единицей измерения которых являются денежные единицы или значением которых является дата.

Показателям, выраженным в денежных единицах, соответствуют два поля, разделенные знаком "." ("точка"). Первое поле соответствует значению показателя, состоящему из целых денежных единиц, во втором - из части соответствующей денежной единицы.

Для указания даты используются по порядку три поля: день (поле из двух ячеек), месяц (поле из двух ячеек) и год (поле из четырех ячеек), разделенные знаком "." ("точка").

6. Все стоимостные показатели указываются в Заявлении в рублях и копейках.

7. Текстовые поля Заявления заполняются слева направо, начиная с крайней левой ячейки либо с левого края поля, отведенного для записи значения показателя.

8. В верхней части каждой заполняемой страницы Заявления проставляются идентификационный номер налогоплательщика (далее - ИНН), а также фамилия и инициалы имени и отчества (при наличии) налогоплательщика заглавными буквами.

Физическое лицо вправе не указывать свой ИНН при условии указания им на титульном листе номера записи единого федерального информационного регистра, содержащего сведения о населении Российской Федерации, полученного в соответствии с Федеральным законом от 08.06.2020 N 168-ФЗ "О едином федеральном информационном регистре, содержащем сведения о населении Российской Федерации" (далее - номер записи ЕРН), или персональных данных (даты рождения физического лица и сведений о документе, удостоверяющем личность).

9. В нижней части каждой заполняемой страницы Заявления (за исключением титульного листа) в поле "Достоверность и полноту сведений, указанных на настоящей странице, подтверждаю" проставляется подпись налогоплательщика (представителя налогоплательщика), а также дата подписания.

10. Заполнение Заявления без использования программного обеспечения осуществляется с учетом нижеследующего.

10.1. Заполнение текстовых полей Заявления осуществляется заглавными печатными символами слева направо.

10.2. В случае отсутствия какого-либо показателя во всех ячейках соответствующего поля проставляется прочерк.

10.3. В случае если для указания какого-либо показателя не требуется заполнения всех ячеек соответствующего поля, в незаполненных ячейках в правой части поля проставляется прочерк.

11. Заполнение и представление Заявления, подготовленного с использованием программного обеспечения, осуществляется с учетом нижеследующего.

11.1. Значения числовых показателей выравниваются по правому (последнему) знакоместу.

11.2. При распечатке на принтере допускается отсутствие обрамления ячеек и прочерков для незаполненных ячеек. Печать знаков должна выполняться шрифтом Courier New высотой 16 - 18 пунктов.

12. После заполнения и комплектования Заявления налогоплательщику необходимо проставить сквозную нумерацию заполненных страниц в поле "Стр.".

Показатель номера страницы (поле "Стр."), имеющий три ячейки, записывается, например, для первой страницы следующим образом: "001".

13. Заявление состоит из титульного листа и листа с информацией о суммах заявляемых социальных налоговых вычетов.

Титульный лист содержит общие сведения о налогоплательщике.

Лист с информацией о суммах заявляемых социальных налоговых вычетов (далее - Раздел 1) содержит сведения о суммах произведенных налогоплательщиком расходов, в отношении которых налогоплательщиком заявляется право на получение социальных налоговых вычетов, а также сведения о работодателях, у которых налогоплательщик планирует получить такие вычеты.

В электронном документе нумерация разделов соответствует официальному источнику.

III. Заполнение титульного листа Заявления

14. Титульный лист заполняется налогоплательщиком, кроме раздела "Заполняется работником налогового органа".

15. При заполнении титульного листа указываются:

1) в строке "Представляется в налоговый орган (код)" - код налогового органа, в который представляется Заявление;

2) в строке "Сведения о налогоплательщике":

- фамилия, имя, отчество (здесь и далее отчество указывается при наличии) налогоплательщика полностью, без сокращений, в соответствии с документом, удостоверяющим личность налогоплательщика.

Для иностранных физических лиц допускается при написании фамилии, имени и отчества использование букв латинского алфавита;

- дата рождения налогоплательщика (цифрами день, месяц, год в формате ДД.ММ.ГГГГ) в соответствии с записью в документе, удостоверяющем личность налогоплательщика. Дата рождения налогоплательщика может не указываться, если налогоплательщик указывает в Заявлении свой ИНН или номер записи ЕРН;

3) в строке "Сведения о документе, удостоверяющем личность":

- код вида документа в соответствии с приложением к настоящему Порядку;

- серия и номер документа, удостоверяющего личность налогоплательщика, знак "N" не проставляется, серия и номер документа разделяются знаком " " ("пробел").

Сведения о документе, удостоверяющем личность налогоплательщика, могут не указываться, если налогоплательщик указывает в Заявлении свой ИНН или номер записи ЕРН;

4) номер записи ЕРН;

5) в строке "Номер контактного телефона" указывается номер телефона налогоплательщика или его представителя с телефонным кодом страны (для физических лиц, проживающих за пределами Российской Федерации) и иными телефонными кодами, требующимися для обеспечения телефонной связи. Номер телефона указывается следующим образом: телефонный код страны, иной телефонный код, требующийся для обеспечения телефонной связи, номер;

6) год, за который заявляется право на получение социальных налоговых вычетов - текущий налоговый период (календарный год);

7) количество страниц, на которых составлено Заявление;

8) количество листов подтверждающих документов или их копий, приложенных к Заявлению, включая копию документа, подтверждающего полномочия представителя налогоплательщика на подписание Заявления;

9) в разделе титульного листа "Достоверность и полноту сведений, указанных в настоящем заявлении, подтверждаю" необходимые сведения заполняются следующим образом:

если достоверность и полноту сведений подтверждает сам налогоплательщик, в поле, состоящем из одной ячейки, проставляется "1"; если достоверность и полноту сведений подтверждает представитель налогоплательщика - "2";

если достоверность и полноту сведений подтверждает сам налогоплательщик, в месте, отведенном для подписи, проставляется его личная подпись, а также дата подписания Заявления (цифрами день, месяц, год в формате ДД.ММ.ГГГГ);

если достоверность и полноту сведений подтверждает представитель налогоплательщика, в поле "(фамилия, имя, отчество представителя налогоплательщика)" указываются фамилия, имя, отчество представителя налогоплательщика в соответствии с документом, удостоверяющим личность, проставляются личная подпись представителя налогоплательщика и дата подписания (цифрами день, месяц, год в формате ДД.ММ.ГГГГ).

В строке "Наименование и реквизиты документа, подтверждающего полномочия представителя налогоплательщика" указываются наименование и реквизиты документа, подтверждающего полномочия представителя налогоплательщика.

Для доверенности, совершенной в форме электронного документа в соответствии с положениями пункта 3 статьи 29 Кодекса, указывается GUID доверенности;

10) при заполнении Заявления налогоплательщиком в электронной форме через личный кабинет налогоплательщика подпись и дата подписания Заявления не проставляются;

11) раздел титульного листа "Заполняется работником налогового органа" содержит сведения о представлении Заявления: коде способа представления Заявления, количестве страниц Заявления, количестве листов подтверждающих документов или их копий, приложенных к Заявлению, дате его представления, фамилии и инициалах имени и отчества работника налогового органа, принявшего Заявление, его подпись.

IV. Заполнение Раздела 1 Заявления

16. Раздел 1 содержит сведения о суммах фактически произведенных налогоплательщиком расходов, включаемых в состав социальных налоговых вычетов, установленных статьей 219 Кодекса, и планируемых к получению у конкретного работодателя.

17. В строках 010 - 030 Раздела 1 указываются сведения о работодателе, у которого налогоплательщик планирует получать социальные налоговые вычеты:

в строке 010 - полное наименование работодателя (налогового агента) - организации либо фамилия, имя, отчество индивидуального предпринимателя;

в строке 020 - ИНН организации либо индивидуального предпринимателя;

в строке 030 - КПП организации.

В строках 040 - 120 Раздела 1 производится расчет сумм социальных налоговых вычетов, установленных статьей 219 Кодекса и планируемых к получению у данного работодателя, путем указания следующих показателей:

в строке 040 - общей суммы социальных налоговых вычетов, планируемой к получению у данного работодателя;

в строке 050 - суммы, уплаченной за дорогостоящие виды лечения в медицинских организациях, у индивидуальных предпринимателей, осуществляющих медицинскую деятельность;

в строке 060 - суммы, уплаченной за обучение детей налогоплательщика в возрасте до 24 лет, подопечных в возрасте до 18 лет, бывших подопечных после прекращения опеки или попечительства в возрасте до 24 лет в случаях оплаты налогоплательщиком их обучения по очной форме обучения в организациях, осуществляющих образовательную деятельность (за исключением иностранных организаций);

в строке 065 - суммы, уплаченной за обучение детей налогоплательщика в возрасте до 24 лет, подопечных в возрасте до 18 лет, бывших подопечных после прекращения опеки или попечительства в возрасте до 24 лет в случаях оплаты налогоплательщиком их обучения по очной форме обучения в иностранных организациях, осуществляющих образовательную деятельность;

в строке 070 - суммы, уплаченной за обучение налогоплательщика в организациях, осуществляющих образовательную деятельность (за исключением иностранных организаций), а также за обучение брата (сестры) в возрасте до 24 лет и (или) супруга (супруги) по очной форме обучения в организациях, осуществляющих образовательную деятельность (за исключением иностранных организаций);

в строке 075 - суммы, уплаченной за обучение налогоплательщика в иностранных организациях, осуществляющих образовательную деятельность, а также за обучение брата (сестры) в возрасте до 24 лет и (или) супруга (супруги) по очной форме обучения в иностранных организациях, осуществляющих образовательную деятельность;

в строке 080 - суммы, уплаченной за медицинские услуги, оказанные медицинскими организациями, индивидуальными предпринимателями, осуществляющими медицинскую деятельность, налогоплательщику, его супругу (супруге), родителям, детям (в том числе усыновленным) в возрасте до 18 лет (до 24 лет, если дети (в том числе усыновленные) являются обучающимися по очной форме обучения в организациях, осуществляющих образовательную деятельность), подопечным в возрасте до 18 лет, бывшим подопечным после прекращения опеки или попечительства в возрасте до 24 лет, если указанные граждане являются обучающимися по очной форме обучения в организациях, осуществляющих образовательную деятельность, подопечным и детям (в том числе усыновленным), признанным судом недееспособными, вне зависимости от возраста таких лиц;

в строке 090 - суммы, уплаченной за лекарственные препараты для медицинского применения, назначенные лечащим врачом налогоплательщику, его супругу (супруге), родителям, детям (в том числе усыновленным) в возрасте до 18 лет (до 24 лет, если дети (в том числе усыновленные) являются обучающимися по очной форме обучения в организациях, осуществляющих образовательную деятельность), подопечным в возрасте до 18 лет, бывшим подопечным после прекращения опеки или попечительства в возрасте до 24 лет, если указанные граждане являются обучающимися по очной форме обучения в организациях, осуществляющих образовательную деятельность, подопечным и детям (в том числе усыновленным), признанным судом недееспособными, вне зависимости от возраста таких лиц;

в строке 100 - суммы страховых взносов, уплаченных налогоплательщиком по договорам добровольного личного страхования, а также по договорам добровольного страхования его супруга (супруги), родителей, детей (в том числе усыновленных) в возрасте до 18 лет (до 24 лет, если дети (в том числе усыновленные) являются обучающимися по очной форме обучения в организациях, осуществляющих образовательную деятельность), подопечных в возрасте до 18 лет, бывших подопечных после прекращения опеки или попечительства в возрасте до 24 лет, если указанные граждане являются обучающимися по очной форме обучения в организациях, осуществляющих образовательную деятельность;

в строке 110 - суммы страховых взносов, уплаченных по договору (договорам) добровольного страхования жизни, если такие договоры заключаются на срок не менее пяти лет, заключенному (заключенным) налогоплательщиком со страховой организацией в свою пользу и (или) в пользу супруга (в том числе вдовы, вдовца), родителей (в том числе усыновителей), детей (в том числе усыновленных, находящихся под опекой (попечительством);

в строке 120 - суммы, уплаченной за физкультурно-оздоровительные услуги, оказанные физкультурно-спортивными организациями, индивидуальными предпринимателями, осуществляющими деятельность в области физической культуры и спорта в качестве основного вида деятельности, налогоплательщику, его детям (в том числе усыновленным) в возрасте до 18 лет (до 24 лет, если дети (в том числе усыновленные) являются обучающимися по очной форме обучения в организациях, осуществляющих образовательную деятельность), подопечным в возрасте до 18 лет, бывшим подопечным после прекращения опеки или попечительства в возрасте до 24 лет, если указанные граждане являются обучающимися по очной форме обучения в организациях, осуществляющих образовательную деятельность.

Показатель по строке 040 определяется путем суммирования следующих показателей:

- показателя по строке 050 - в указанном размере;

- суммы показателей по строкам 060 - 065 - в общей сумме, но не более предельного размера, установленного абзацем первым подпункта 2 пункта 1 статьи 219 Кодекса, на каждого ребенка на обоих родителей (опекуна или попечителя);

- суммы показателей по строкам 070 - 120 - в общей сумме, но не более предельного размера, установленного абзацем восьмым пункта 2 статьи 219 Кодекса.

18. В случае если налогоплательщик планирует получить социальные налоговые вычеты у нескольких (разных) работодателей, заполняется необходимое количество Разделов 1, содержащих сведения о каждом таком работодателе и соответствующих суммах налоговых вычетов.

Приложение
к Порядку заполнения заявления
о подтверждении права налогоплательщика
на получение социальных налоговых
вычетов, предусмотренных подпунктами
2 - 4 (в части социального налогового
вычета в сумме страховых взносов
по договору (договорам) добровольного
страхования жизни) и 7 пункта 1
статьи 219 Налогового кодекса
Российской Федерации, утвержденному,
приказом ФНС России
от 29.10.2024 N ЕД-7-11/908@

КОДЫ ВИДОВ ДОКУМЕНТА

Код Наименование документа
21 Паспорт гражданина Российской Федерации
03 Свидетельство о рождении
07 Военный билет
08 Временное удостоверение, выданное взамен военного билета
10 Паспорт иностранного гражданина
11 Свидетельство о рассмотрении ходатайства о признании лица беженцем на территории Российской Федерации по существу
12 Вид на жительство в Российской Федерации
13 Удостоверение беженца
14 Временное удостоверение личности гражданина Российской Федерации
15 Разрешение на временное проживание в Российской Федерации
19 Свидетельство о предоставлении временного убежища на территории Российской Федерации
22 Загранпаспорт гражданина Российской Федерации
23 Свидетельство о рождении, выданное уполномоченным органом иностранного государства
24 Удостоверение личности военнослужащего Российской Федерации
27 Военный билет офицера запаса
91 Иные документы <*>

<*> Документы, признаваемые в соответствии с законодательством Российской Федерации или в соответствии с международными договорами Российской Федерации в качестве документов, удостоверяющих личность налогоплательщика.

Приложение N 3
к приказу ФНС России
от 29.10.2024 N ЕД-7-11/908@

ФОРМАТ ПРЕДСТАВЛЕНИЯ ЗАЯВЛЕНИЯ О ПОДТВЕРЖДЕНИИ ПРАВА НАЛОГОПЛАТЕЛЬЩИКА НА ПОЛУЧЕНИЕ СОЦИАЛЬНЫХ НАЛОГОВЫХ ВЫЧЕТОВ, ПРЕДУСМОТРЕННЫХ ПОДПУНКТАМИ 2 - 4 (В ЧАСТИ СОЦИАЛЬНОГО НАЛОГОВОГО ВЫЧЕТА В СУММЕ СТРАХОВЫХ ВЗНОСОВ ПО ДОГОВОРУ (ДОГОВОРАМ) ДОБРОВОЛЬНОГО СТРАХОВАНИЯ ЖИЗНИ) И 7 ПУНКТА 1 СТАТЬИ 219 НАЛОГОВОГО КОДЕКСА РОССИЙСКОЙ ФЕДЕРАЦИИ, В ЭЛЕКТРОННОЙ ФОРМЕ

I. ОБЩИЕ СВЕДЕНИЯ

1. Настоящий формат описывает требования к XML-файлам (далее - файл обмена) передачи в налоговые органы заявления о подтверждении права налогоплательщика на получение социальных налоговых вычетов, предусмотренных подпунктами 2 - 4 (в части социального налогового вычета в сумме страховых взносов по договору (договорам) добровольного страхования жизни) и 7 пункта 1 статьи 219 Налогового кодекса Российской Федерации, в электронной форме.

2. Номер версии настоящего формата 5.06, часть 790.

II. ОПИСАНИЕ ФАЙЛА ОБМЕНА

3. Имя файла обмена должно иметь следующий вид:

R_T_A_K_O_GGGGMMDD_N, где:

R_T - префикс, принимающий значение ON_ZVPDPRSV;

A_K - идентификатор получателя информации, где: A - идентификатор получателя, которому направляется файл обмена, K - идентификатор конечного получателя, для которого предназначена информация из данного файла обмена. Передача файла от отправителя к конечному получателю (K) может осуществляться в несколько этапов через другие налоговые органы, осуществляющие передачу файла на промежуточных этапах, которые обозначаются идентификатором A. В случае передачи файла от отправителя к конечному получателю при отсутствии налоговых органов, осуществляющих передачу на промежуточных этапах, значения идентификаторов A и K совпадают. Каждый из идентификаторов (A и K) имеет вид для налоговых органов - четырехразрядный код налогового органа;

O - идентификатор отправителя информации, имеет вид:

для организаций - девятнадцатиразрядный код (идентификационный номер налогоплательщика (далее - ИНН) и код причины постановки на учет (далее - КПП) организации (обособленного подразделения);

для физических лиц - двенадцатиразрядный код (ИНН физического лица при наличии. При отсутствии ИНН - последовательность из двенадцати нулей).

GGGG - год формирования передаваемого файла, MM - месяц, DD - день;

N - идентификационный номер файла. (Длина - от 1 до 36 знаков. Идентификационный номер файла должен обеспечивать уникальность файла).

Расширение имени файла - XML. Расширение имени файла может указываться как строчными, так и прописными буквами.

Параметры первой строки файла обмена

Первая строка XML-файла должна иметь следующий вид:

<?xml version ="1.0" encoding ="windows-1251"?>

Имя файла, содержащего XML-схему файла обмена, должно иметь следующий вид:

ON_ZVPDPRSV_1_790_00_05_06_xx, где xx - номер версии схемы.

Расширение имени файла - xsd.

XML-схема файла обмена приводится отдельным файлом и размещается на официальном сайте Федеральной налоговой службы в информационно-телекоммуникационной сети "Интернет".

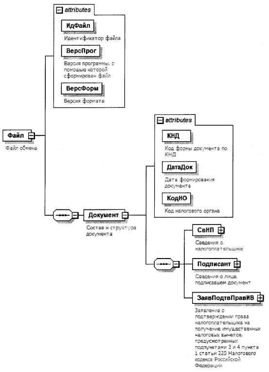
4. Логическая модель файла обмена представлена в виде диаграммы структуры файла обмена на рисунке 1 настоящего формата. Элементами логической модели файла обмена являются элементы и атрибуты XML-файла. Перечень структурных элементов логической модели файла обмена и сведения о них приведены в таблицах 4.1 - 4.13 настоящего формата.

Для каждого структурного элемента логической модели файла обмена приводятся следующие сведения:

наименование элемента. Приводится полное наименование элемента. В строке таблицы могут быть описаны несколько элементов, наименования которых разделены символом "|". Такая форма записи применяется при наличии в файле обмена только одного элемента из описанных в этой строке;

сокращенное наименование (код) элемента. Приводится сокращенное наименование элемента. Синтаксис сокращенного наименования должен удовлетворять спецификации XML;

признак типа элемента. Может принимать следующие значения: "С" - сложный элемент логической модели (содержит вложенные элементы), "П" - простой элемент логической модели, реализованный в виде элемента XML-файла, "А" - простой элемент логической модели, реализованный в виде атрибута элемента XML-файла. Простой элемент логической модели не содержит вложенные элементы;

формат элемента. Формат элемента представляется следующими условными обозначениями: T - символьная строка; N - числовое значение (целое или дробное).

Формат символьной строки указывается в виде T(n-k) или T(=k), где: n - минимальное количество знаков, k - максимальное количество знаков, символ "-" - разделитель, символ "=" означает фиксированное количество знаков в строке. В случае, если минимальное количество знаков равно 0, формат имеет вид T(0-k). В случае, если максимальное количество знаков не ограничено, формат имеет вид T(n-).

Формат числового значения указывается в виде N(m.k), где: m - максимальное количество знаков в числе, включая знак (для отрицательного числа), целую и дробную часть числа без разделяющей десятичной точки, k - максимальное число знаков дробной части числа. Если число знаков дробной части числа равно 0 (то есть число целое), то формат числового значения имеет вид N(m).

Для простых элементов, являющихся базовыми в XML, таких как, элемент с типом "date", поле "Формат элемента" не заполняется. Для таких элементов в поле "Дополнительная информация" указывается тип базового элемента;

признак обязательности элемента определяет обязательность наличия элемента (совокупности наименования элемента и его значения) в файле обмена. Признак обязательности элемента может принимать следующие значения: "О" - наличие элемента в файле обмена обязательно; "Н" - наличие элемента в файле обмена необязательно, то есть элемент может отсутствовать. Если элемент принимает ограниченный перечень значений (по классификатору, кодовому словарю), то признак обязательности элемента дополняется символом "К". В случае если количество реализаций элемента может быть более одной, признак обязательности элемента дополняется символом "М".

К вышеперечисленным признакам обязательности элемента может добавляться значение "У" в случае описания в XML-схеме условий, предъявляемых к элементу в файле обмена, описанных в графе "Дополнительная информация";

дополнительная информация содержит при необходимости требования к элементу файла обмена, не указанные ранее. Для сложных элементов указывается ссылка на таблицу, в которой описывается состав данного элемента. Для элементов, принимающих ограниченный перечень значений из классификатора (кодового словаря), указывается соответствующее наименование классификатора (кодового словаря) или приводится перечень возможных значений. Для классификатора (кодового словаря) может указываться ссылка на его местонахождение. Для элементов, использующих пользовательский тип данных, указывается наименование типового элемента.

Рисунок 1. Диаграмма структуры файла обмена

Таблица 4.1

Файл обмена (Файл)

Наименование элемента Сокращенное наименование (код) элемента Признак типа элемента Формат элемента Признак обязательности элемента Дополнительная информация
Идентификатор файла ИдФайл А T(1-255) ОУ Содержит (повторяет) имя сформированного файла (без расширения)
Версия программы, с помощью которой сформирован файл ВерсПрог А T(1-40) О  
Версия формата ВерсФорм А T(1-5) О Принимает значение: 5.06
Состав и структура документа Документ С   О Состав элемента представлен в таблице 4.2

Таблица 4.2

Состав и структура документа (Документ)

Наименование элемента Сокращенное наименование (код) элемента Признак типа элемента Формат элемента Признак обязательности элемента Дополнительная информация
Код формы документа по КНД КНД А T(=7) ОК Типовой элемент <КНДТип>.
Принимает значение: 1112518
Дата формирования документа ДатаДок А T(=10) О Типовой элемент <ДатаТип>.
Дата в формате ДД.ММ.ГГГГ
Код налогового органа КодНО А T(=4) ОК Типовой элемент <СОНОТип>
Сведения о налогоплательщике СвНП С   О Состав элемента представлен в таблице 4.3
Сведения о лице, подписавшем документ Подписант С   О Состав элемента представлен в таблице 4.7
Заявление о подтверждении права налогоплательщика на получение социальных налоговых вычетов, предусмотренных подпунктами 2 - 4 (в части социального налогового вычета в сумме страховых взносов по договору (договорам) добровольного страхования жизни) и 7 пункта 1 статьи 219 Налогового кодекса Российской Федерации ЗаявПравСНВ С   О Состав элемента представлен в таблице 4.9

Таблица 4.3

Сведения о налогоплательщике (СвНП)

Наименование элемента Сокращенное наименование (код) элемента Признак типа элемента Формат элемента Признак обязательности элемента Дополнительная информация
Налогоплательщик - физическое лицо НПФЛ С   О Состав элемента представлен в таблице 4.4

Таблица 4.4

Налогоплательщик - физическое лицо (НПФЛ)

Наименование элемента Сокращенное наименование (код) элемента Признак типа элемента Формат элемента Признак обязательности элемента Дополнительная информация
Номер контактного телефона Тлф А T(1-20) Н  
Фамилия, имя, отчество (при наличии) физического лица ФИО С   О Типовой элемент <ФИОТип>.
Состав элемента представлен в таблице 4.13
ИНН физического лица | ИННФЛ П T(=12) О Типовой элемент <ИННФЛТип>
Номер записи ЕРН | ЕРН П T(=15) О Принимает значение в виде XXX-XXX-XXX-XXX,
где X - цифра от 0 до 9
Состав элемента представлен в таблице 4.5
Сведения о физическом лице СведФЛ С   О

Таблица 4.5

Сведения о физическом лице (СведФЛ)

Наименование элемента Сокращенное наименование (код) элемента Признак типа элемента Формат элемента Признак обязательности элемента Дополнительная информация
Дата рождения ДатаРожд А T(=10) О Типовой элемент <ДатаТип>.
Дата в формате ДД.ММ.ГГГГ
Сведения о документе, удостоверяющем личность УдЛичн С   О Состав элемента представлен в таблице 4.6

Таблица 4.6

Сведения о документе, удостоверяющем личность (УдЛичн)

Наименование элемента Сокращенное наименование (код) элемента Признак типа элемента Формат элемента Признак обязательности элемента Дополнительная информация
Код вида документа КодВидДок А T(=2) ОК Типовой элемент <СПДУЛТип>.
Принимает значение в соответствии с приложением к порядку заполнения заявления о подтверждении права налогоплательщика на получение социальных налоговых вычетов, предусмотренных подпунктами 2 - 4 (в части социального налогового вычета в сумме страховых взносов по договору (договорам) добровольного страхования жизни) и 7 пункта 1 статьи 219 Налогового кодекса Российской Федерации, утвержденному настоящим приказом
Серия и номер документа СерНомДок А T(1-25) О  

Таблица 4.7

Сведения о лице, подписавшем документ (Подписант)

Наименование элемента Сокращенное наименование (код) элемента Признак типа элемента Формат элемента Признак обязательности элемента Дополнительная информация
Признак лица, подписавшего документ ПрПодп А T(=1) ОК Принимает значение:
1 - налогоплательщик |
2 - представитель налогоплательщика
Фамилия, имя, отчество (при наличии) физического лица ФИО С   НУ Типовой элемент <ФИОТип>.
Состав элемента представлен в таблице 4.13.
Элемент обязателен при <ПрПодп>=2
Сведения о представителе налогоплательщика СвПред С   НУ Состав элемента представлен в таблице 4.8.
Элемент обязателен при <ПрПодп>=2

Таблица 4.8

Сведения о представителе налогоплательщика (СвПред)

Наименование элемента Сокращенное наименование (код) элемента Признак типа элемента Формат элемента Признак обязательности элемента Дополнительная информация
Наименование и реквизиты документа, подтверждающего полномочия представителя налогоплательщика НаимДок А T(1-120) О Для доверенности, совершенной в электронной форме, необходимо указывать GUID доверенности

Таблица 4.9

Заявление о подтверждении права налогоплательщика на получение социальных налоговых вычетов, предусмотренных подпунктами 2 - 4 (в части социального налогового вычета в сумме страховых взносов по договору (договорам) добровольного страхования жизни) и 7 пункта 1 статьи 219 Налогового кодекса Российской Федерации (ЗаявПравСНВ)

Наименование элемента Сокращенное наименование (код) элемента Признак типа элемента Формат элемента Признак обязательности элемента Дополнительная информация
Год, на который запрашивается подтверждение права на получение социальных налоговых вычетов по налогу на доходы физических лиц ПравГод А   О Типовой элемент <xs:gYear>.
Год в формате ГГГГ
Сведения о работодателе (налоговом агенте) и суммах социального налогового вычета СведНА С   О Состав элемента представлен в таблице 4.10

Таблица 4.10

Сведения о работодателе (налоговом агенте) и суммах социального налогового вычета (СведНА)

Наименование элемента Сокращенное наименование (код) элемента Признак типа элемента Формат элемента Признак обязательности элемента Дополнительная информация
Общая сумма налогового вычета, планируемая к получению у работодателя (налогового агента) ОбщСумПланПолуч А N(15.2) О  
Социальный налоговый вычет в сумме, уплаченной за дорогостоящие виды лечения в медицинских организациях, у индивидуальных предпринимателей, осуществляющих медицинскую деятельность ВычНеОгр219.2 А N(13.2) НУ Элемент обязателен при отсутствии элементов <ВычОгр219.1.2>, <Выч0гр219.2Обуч>, <ВычОгр219.2Мед>, <ВычОгр219.2ЛекПр>, <ВычОгр219.2Стр>, <ВычОгр219.2Жизн>, <ВычОгр219.2ФизОзд>, <ВычОгрИно219.1.2>, <ВычОгр219.20бучИно>
Социальный налоговый вычет в сумме, уплаченной за обучение моих детей в возрасте до 24 лет, подопечных в возрасте до 18 лет, бывших подопечных после прекращения опеки или попечительства в возрасте до 24 лет по очной форме обучения в организациях, осуществляющих образовательную деятельность (за исключением иностранных организаций) ВычОгр219.1.2 А N(9.2) НУ Элемент обязателен при отсутствии элементов <ВычНеОгр219.2>, <Выч0гр219.20буч>, <ВычОгр219.2Мед>, <ВычОгр219.2ЛекПр>, <ВычОгр219.2Стр>, <ВычОгр219.2Жизн>, <ВычОгр219.2ФизОзд>, <ВычОгрИно219.1.2>, <ВычОгр219.20бучИно>
Социальный налоговый вычет в сумме, уплаченной за обучение моих детей в возрасте до 24 лет, подопечных в возрасте до 18 лет, бывших подопечных после прекращения опеки или попечительства в возрасте до 24 лет по очной форме обучения в иностранных организациях, осуществляющих образовательную деятельность ВычОгрИно219.1.2 А N(9.2) НУ Элемент обязателен при отсутствии элементов <ВычНеОгр219.2>, <ВычОгр219.1.2>, <ВычОгр219.20буч>, <ВычОгр219.2Мед>, <ВычОгр219.2ЛекПр>, <ВычОгр219.2Стр>, <ВычОгр219.2Жизн>, <ВычОгр219.2ФизОзд>, <ВычОгр219.20бучИно>
Социальный налоговый вычет в сумме, уплаченной за мое обучение в организациях, осуществляющих образовательную деятельность (за исключением иностранных организаций), а также за обучение брата (сестры) в возрасте до 24 лет и (или) супруга (супруги) по очной форме обучения в организациях, осуществляющих образовательную деятельность (за исключением иностранных организаций) ВычОгр219.20буч А N(8.2) НУ Элемент обязателен при отсутствии элементов <ВычНеОгр219.2>, <ВычОгр219.1.2>, <ВычОгр219.2Мед>, <ВычОгр219.2ЛекПр>, <ВычОгр219.2Стр>, <ВычОгр219.2Жизн>, <ВычОгр219.2ФизОзд>, <ВычОгрИно219.1.2>, <ВычОгр219.20бучИно>
Социальный налоговый вычет в сумме, уплаченной за мое обучение в иностранных организациях, осуществляющих образовательную деятельность, а также за обучение брата (сестры) в возрасте до 24 лет и (или) супруга (супруги) по очной форме обучения в иностранных организациях, осуществляющих образовательную деятельность ВычОгр219.20бучИно А N(8.2) НУ Элемент обязателен при отсутствии элементов <ВычНеОгр219.2>, <ВычОгр219.1.2>, <ВычОгр219.20буч>, <ВычОгр219.2Мед>, <ВычОгр219.2ЛекПр>, <ВычОгр219.2Стр>, <ВычОгр219.2Жизн>, <ВычОгр219.2ФизОзд>, <ВычОгрИно219.1.2>
Социальный налоговый вычет в сумме, уплаченной за медицинские услуги, оказанные медицинскими организациями, индивидуальными предпринимателями, осуществляющими медицинскую деятельность, мне, супругу (супруге), родителям, детям (в том числе усыновленным) в возрасте до 18 лет (до 24 лет, если дети (в том числе усыновленные) являются обучающимися по очной форме обучения в организациях, осуществляющих образовательную деятельность), подопечным в возрасте до 18 лет, бывшим подопечным после прекращения опеки или попечительства в возрасте до 24 лет, если указанные граждане являются обучающимися по очной форме обучения в организациях, осуществляющих образовательную деятельность, подопечным и детям (в том числе усыновленным), признанным судом недееспособными, вне зависимости от возраста таких лиц ВычОгр219.2Мед А N(8.2) НУ Элемент обязателен при отсутствии элементов <ВычНеОгр219.2>, <ВычОгр219.1.2>, <ВычОгр219.20буч>, <ВычОгр219.2ЛекПр>, <ВычОгр219.2Стр>, <ВычОгр219.2Жизн>, <ВычОгр219.2ФизОзд>, <ВычОгрИно219.1.2>, <ВычОгр219.20бучИно>
Социальный налоговый вычет в размере стоимости лекарственных препаратов для медицинского применения, назначенных лечащим врачом мне, супругу (супруге), родителям, детям (в том числе усыновленным) в возрасте до 18 лет, (до 24 лет, если дети (в том числе усыновленные) являются обучающимися по очной форме обучения в организациях, осуществляющих образовательную деятельность), подопечным в возрасте до 18 лет, бывшим подопечным после прекращения опеки или попечительства в возрасте до 24 лет, если указанные граждане являются обучающимися по очной форме обучения в организациях, осуществляющих образовательную деятельность, подопечным и детям (в том числе усыновленным), признанным судом недееспособными, вне зависимости от возраста таких лиц ВычОгр219.2ЛекПр А N(8.2) НУ Элемент обязателен при отсутствии элементов <ВычНеОгр219.2>, <ВычОгр219.1.2>, <ВычОгр219.20буч>, <ВычОгр219.2Мед>, <ВычОгр219.2Стр>, <ВычОгр219.2Жизн>, <ВычОгр219.2ФизОзд>, <ВычОгрИно219.1.2>, <ВычОгр219.20бучИно>
Социальный налоговый вычет в сумме страховых взносов, уплаченных по договорам добровольного личного страхования, а также по договорам добровольного страхования супруга (супруги), родителей, моих детей (в том числе усыновленных) в возрасте до 18 лет (до 24 лет, если дети (в том числе усыновленные) являются обучающимися по очной форме обучения в организациях, осуществляющих образовательную деятельность), подопечных в возрасте до 18 лет, бывших подопечных в возрасте до 24 лет, после прекращения опеки или попечительства, если указанные граждане являются обучающимися по очной форме обучения в организациях, осуществляющих образовательную деятельность ВычОгр219.2Стр А N(8.2) НУ Элемент обязателен при отсутствии элементов <ВычНеОгр219.2>, <ВычОгр219.1.2>, <Выч0гр219.20буч>, <ВычОгр219.2Мед>, <ВычОгр219.2ЛекПр>, <ВычОгр219.2Жизн>, <ВычОгр219.2ФизОзд>, <ВычОгрИно219.1.2>, <ВычОгр219.20бучИно>
Социальный налоговый вычет в сумме страховых взносов по договору (договорам) добровольного страхования жизни, если такие договоры заключаются на срок не менее пяти лет, заключенному (заключенным) со страховой организацией в мою пользу и (или) в пользу супруга (в том числе вдовы, вдовца), родителей (в том числе усыновителей), моих детей (в том числе усыновленных, находящихся под опекой (попечительством) ВычОгр219.2Жизн А N(8.2) НУ Элемент обязателен при отсутствии элементов <ВычНеОгр219.2>, <ВычОгр219.1.2>, <ВычОгр219.20буч>, <ВычОгр219.2Мед>, <ВычОгр219.2ЛекПр>, <ВычОгр219.2Стр>, <ВычОгр219.2ФизОзд>, <ВычОгрИно219.1.2>, <ВычОгр219.20бучИно>
Социальный налоговый вычет в сумме, уплаченной за физкультурно-оздоровительные услуги, оказанные мне, моим детям (в том числе усыновленным) в возрасте до 18 лет (до 24 лет, если дети (в том числе усыновленные) являются обучающимися по очной форме обучения в организациях, осуществляющих образовательную деятельность), подопечным в возрасте до 18 лет, бывшим подопечным после прекращения опеки или попечительства в возрасте до 24 лет, если указанные граждане являются обучающимися по очной форме обучения в организациях, осуществляющих образовательную деятельность ВычОгр219.2ФизОзд А N(8.2) НУ Элемент обязателен при отсутствии элементов <ВычНеОгр219.2>, <ВычОгр219.1.2>, <Выч0гр219.20буч>, <ВычОгр219.2Мед>, <ВычОгр219.2ЛекПр>, <ВычОгр219.2Стр>, <ВычОгр219.2Жизн>, <ВычОгрИно219.1.2>, <ВычОгр219.20бучИно>
Сведения о работодателе (налоговом агенте) - организации | СвЮЛ С   О Состав элемента представлен в таблице 4.11
Сведения о работодателе (налоговом агенте) - индивидуальном предпринимателе СвИП С   О Состав элемента представлен в таблице 4.12

Таблица 4.11

Сведения о работодателе (налоговом агенте) - организации (СвЮЛ)

Наименование элемента Сокращенное наименование (код) Элемента Признак типа элемента Формат элемента Признак обязательности элемента Дополнительная информация
Полное наименование организации НаимОрг А T(1-1000) О  
ИНН ИННЮЛ А T(=10) О Типовой элемент <ИННЮЛТип>
КПП КПП А T(=9) О Типовой элемент <КППТип>

Таблица 4.12

Сведения о работодателе (налоговом агенте) - индивидуальном предпринимателе (СвИП)

Наименование элемента Сокращенное наименование (код) элемента Признак типа элемента Формат элемента Признак обязательности элемента Дополнительная информация
ИНН ИННФЛ А T(=12) О Типовой элемент <ИННФЛТип>
Фамилия, имя, отчество (при наличии) индивидуального предпринимателя ФИО С   О Типовой элемент <ФИОТип>. Состав элемента представлен в таблице 4.13

Таблица 4.13

Фамилия, имя, отчество (ФИОТип)

Наименование элемента Сокращенное наименование (код) элемента Признак типа элемента Формат элемента Признак обязательности элемента Дополнительная информация
Фамилия Фамилия А T(1-60) О  
Имя Имя А T(1-60) О  
Отчество Отчество А T(1-60) Н  

Приложение N 4
к приказу ФНС России
от 29.10.2024 N ЕД-7-11/908@

Форма по КНД 1125030

 
  (полное наименование организации/фамилия, имя, отчество <1> индивидуального предпринимателя)
 
  ИНН <2>/КПП <3> _________/____________

УВЕДОМЛЕНИЕ N ___________

от "__" ____________ 20__ г.

О ПОДТВЕРЖДЕНИИ ПРАВА НАЛОГОПЛАТЕЛЬЩИКА НА ПОЛУЧЕНИЕ СОЦИАЛЬНЫХ НАЛОГОВЫХ ВЫЧЕТОВ, ПРЕДУСМОТРЕННЫХ ПОДПУНКТАМИ 2 - 4 (В ЧАСТИ СОЦИАЛЬНОГО НАЛОГОВОГО ВЫЧЕТА В СУММЕ СТРАХОВЫХ ВЗНОСОВ ПО ДОГОВОРУ (ДОГОВОРАМ) ДОБРОВОЛЬНОГО СТРАХОВАНИЯ ЖИЗНИ) И 7 ПУНКТА 1 СТАТЬИ 219 НАЛОГОВОГО КОДЕКСА РОССИЙСКОЙ ФЕДЕРАЦИИ

,
(наименование налогового органа)  
рассмотрев заявление N ______________ от "__" _____________ 20__ г. налогоплательщика
ИНН <2> ________________________________
Фамилия ________________________________
Имя ____________________________________
Отчество <1> ____________________________
Дата рождения "__" ____________________ г.
Серия и номер документа, удостоверяющего личность   ,
подтверждает право налогоплательщика на получение в   году
  (налоговый период)  
следующих социальных налоговых вычетов по налогу на доходы физических лиц:
Наименование налогового вычета Сумма вычета (руб. коп.)
в сумме, уплаченной налогоплательщиком за дорогостоящие виды лечения, оказанные медицинскими организациями, индивидуальными предпринимателями, осуществляющими медицинскую деятельность  
в сумме, уплаченной налогоплательщиком-родителем за обучение своих детей в возрасте до 24 лет, налогоплательщиком-опекуном (налогоплательщиком-попечителем) за обучение своих подопечных в возрасте до 18 лет по очной форме обучения в организациях, осуществляющих образовательную деятельность (за исключением иностранных организаций), налогоплательщиком, осуществлявшим обязанности опекуна или попечителя над гражданами, бывшими его подопечными, после прекращения опеки или попечительства в случаях оплаты налогоплательщиком обучения указанных граждан в возрасте до 24 лет по очной форме обучения в организациях, осуществляющих образовательную деятельность (за исключением иностранных организаций)  
в сумме, уплаченной налогоплательщиком-родителем за обучение своих детей в возрасте до 24 лет, налогоплательщиком-опекуном (налогоплательщиком-попечителем) за обучение своих подопечных в возрасте до 18 лет по очной форме обучения в иностранных организациях, осуществляющих образовательную деятельность, налогоплательщиком, осуществлявшим обязанности опекуна или попечителя над гражданами, бывшими его подопечными, после прекращения опеки или попечительства в случаях оплаты налогоплательщиком обучения указанных граждан в возрасте до 24 лет по очной форме обучения в иностранных организациях, осуществляющих образовательную деятельность  
в сумме, уплаченной налогоплательщиком за свое обучение в организациях, осуществляющих образовательную деятельность (за исключением иностранных организаций), за обучение брата (сестры) в возрасте до 24 лет и (или) супруга (супруги) по очной форме обучения в организациях, осуществляющих образовательную деятельность (за исключением иностранных организаций)  
в сумме, уплаченной налогоплательщиком за свое обучение в иностранных организациях, осуществляющих образовательную деятельность, за обучение брата (сестры) в возрасте до 24 лет и (или) супруга (супруги) по очной форме обучения в иностранных организациях, осуществляющих образовательную деятельность  
в сумме, уплаченной налогоплательщиком за медицинские услуги, оказанные медицинскими организациями, индивидуальными предпринимателями, осуществляющими медицинскую деятельность, налогоплательщику, его супругу (супруге), родителям, детям (в том числе усыновленным) в возрасте до 18 лет (до 24 лет, если дети (в том числе усыновленные) являются обучающимися по очной форме обучения в организациях, осуществляющих образовательную деятельность), подопечным в возрасте до 18 лет, бывшим подопечным после прекращения опеки или попечительства в возрасте до 24 лет, если указанные граждане являются обучающимися по очной форме обучения в организациях, осуществляющих образовательную деятельность, подопечным и детям (в том числе усыновленным), признанным судом недееспособными, вне зависимости от возраста таких лиц  
в размере стоимости лекарственных препаратов для медицинского применения, назначенных лечащим врачом налогоплательщику, его супругу (супруге), родителям, детям (в том числе усыновленным) в возрасте до 18 лет (до 24 лет, если дети (в том числе усыновленные) являются обучающимися по очной форме обучения в организациях, осуществляющих образовательную деятельность), подопечным в возрасте до 18 лет, бывшим подопечным после прекращения опеки или попечительства в возрасте до 24 лет, если указанные граждане являются обучающимися по очной форме обучения в организациях, осуществляющих образовательную деятельность, подопечным и детям (в том числе усыновленным), признанным судом недееспособными, вне зависимости от возраста таких лиц  
в сумме страховых взносов, уплаченных налогоплательщиком по договорам добровольного личного страхования, а также по договорам добровольного страхования его супруга (супруги), родителей, детей (в том числе усыновленных) в возрасте до 18 лет (до 24 лет, если дети (в том числе усыновленные) являются обучающимися по очной форме обучения в организациях, осуществляющих образовательную деятельность), подопечных в возрасте до 18 лет, бывших подопечных после прекращения опеки или попечительства в возрасте до 24 лет, если указанные граждане являются обучающимися по очной форме обучения в организациях, осуществляющих образовательную деятельность  
в сумме страховых взносов, уплаченных налогоплательщиком по договору (договорам) добровольного страхования жизни, если такие договоры заключаются на срок не менее пяти лет, заключенному (заключенным) со страховой организацией в свою пользу и (или) в пользу супруга (в том числе вдовы, вдовца), родителей (в том числе усыновителей), детей (в том числе усыновленных, находящихся под опекой (попечительством)  
в сумме, уплаченной налогоплательщиком за физкультурно-оздоровительные услуги, оказанные ему, его детям (в том числе усыновленным) в возрасте до 18 лет (до 24 лет, если дети (в том числе усыновленные) являются обучающимися по очной форме обучения в организациях, осуществляющих образовательную деятельность), подопечным в возрасте до 18 лет, бывшим подопечным после прекращения опеки или попечительства в возрасте до 24 лет, если указанные граждане являются обучающимися по очной форме обучения в организациях, осуществляющих образовательную деятельность  
/   /   /
(должностное лицо налогового органа)   (подпись)   (фамилия, имя, отчество <1>)  

<1> Отчество указывается при наличии (относится ко всем листам документа).

<2> Идентификационный номер налогоплательщика (далее - ИНН).

<3> Код причины постановки на налоговый учет.

Приложение N 5
к приказу ФНС России
от 29.10.2024 N ЕД-7-11/908@

                              ИНН            
                                                                     
      7890 3012                                   Стр. 0 0 1

Форма по КНД 1150074

ЗАЯВЛЕНИЕ О ПОДТВЕРЖДЕНИИ ПРАВА НАЛОГОПЛАТЕЛЬЩИКА НА ПОЛУЧЕНИЕ ИМУЩЕСТВЕННЫХ НАЛОГОВЫХ ВЫЧЕТОВ, ПРЕДУСМОТРЕННЫХ ПОДПУНКТАМИ 3 И 4 ПУНКТА 1 СТАТЬИ 220 НАЛОГОВОГО КОДЕКСА РОССИЙСКОЙ ФЕДЕРАЦИИ

Представляется в налоговый орган (код)                                                                
                                                                               
Сведения о налогоплательщике                                                                  
                                                                               
Фамилия                                                                    
                                                                               
Имя                                                                          
                                                                               
Отчество <1>                                                                    
                                                                               
Дата рождения         .     .                                                          
                                                                               
Сведения о документе, удостоверяющем личность:                                                 Код вида документа    
                                                                               
Серия и номер                                               Дата выдачи       .     .        
                                                                               
Номер записи ЕРН <2>           -       -       -                                          
                                                                               
Номер контактного телефона                                                                    
                                                                               
В соответствии со статьей 220 Налогового кодекса Российской Федерации прошу подтвердить мое право на получение в                                    
                                                                               
году имущественного налогового вычета по налогу на доходы физических лиц по расходам на новое строительство или приобретение, на погашение процентов по целевым займам (кредитам), фактически израсходованным на новое строительство либо приобретение, а также на погашение процентов по кредитам (займам), полученным от банков (либо организаций, если такие займы выданы в соответствии с программами помощи отдельным категориям заемщиков по ипотечным жилищным кредитам (займам), оказавшимся в сложной финансовой ситуации, утверждаемыми Правительством Российской Федерации) в целях рефинансирования (перекредитования) кредитов на новое строительство либо приобретение на территории Российской Федерации объекта (объектов).
                                                                               
Заявление составлено на         страницах с приложением подтверждающих документов или их копий на       листах                            

Достоверность и полноту сведений, указанных в настоящем заявлении, подтверждаю: Заполняется работником налогового органа
Сведения о представлении заявления
                                                                                     
    1 - налогоплательщик,                                                          
  2 - представитель налогоплательщика                                                    
                Данное заявление представлено (код)          
                                             
                                        на       страницах                          
                                                                 
                                        с приложением подтверждающих документов                    
                                                                                     
                                        или их копий на       листах                      
                                                                 
(фамилия, имя, отчество <1> представителя налогоплательщика)     Дата представления заявления   . .    
                                                                       
Подпись       Дата     .     .                                                      
                                                                                     
Наименование и реквизиты документа, подтверждающего полномочия представителя налогоплательщика                                              
                                                                                     
                                                                                 
                                                                                     
                                        Фамилия, имя, отчество <1>     Подпись

<1> Отчество указывается при наличии (относится ко всем листам документа).

<2> Номер записи единого федерального информационного регистра, содержащего сведения о населении Российской Федерации.

                                                                                 
                              ИНН            
                                                                     
      7890 3029                                   Стр.
Фамилия   И.   О. <1>  
                                                                               
1. Сведения об объекте                                                                    
                                                                               
Код наименования объекта     010                                                                
                                                                               
Код признака налогоплательщика   020                           Способ приобретения жилого дома 030     1 - новое строительство;        
                                                              2 - приобретение          
                                                                               
Кадастровый номер объекта 032                                                                  
                                                                             
                                                                               
                                                                             
                                                                               
Сведения о местонахождении объекта   033                                                              
                                                                             
                                                                               
                                                                             
                                                                               
                                                                             
                                                                               
                                                                             
                                                                               
                                                                             
                                                                               
                                                                             
                                                                               
Общая сумма фактически произведенных расходов на новое строительство или приобретение объекта в размере (руб., коп.) 040                           .    
                                                                               
Общая сумма фактически уплаченных процентов по целевым займам (кредитам), направленным на новое строительство или приобретение объекта, а также на рефинансирование (перекредитование) таких кредитов, в размере (руб., коп.) 050                           .    
                                   
                                                                               
2. Сведения о работодателе и суммах имущественного налогового вычета                                                    
                                                                               
Вычет планирую получать у следующего работодателя (налогового агента): 060                                                  
                                                                             
                                                                               
                                                                             
                                                                               
                                                                             
                                                                               
                                                                             
(полное наименование организации/фамилия, имя, отчество <1> индивидуального предпринимателя)
                                                                               
ИНН <3>   070                                 КПП <4> 080                                
                                                                               
- в части фактически произведенных расходов на новое строительство или приобретение объекта в размере (руб., коп.)   090                           .    
                                                                               
- в части фактически уплаченных процентов по целевым займам (кредитам), направленным на новое строительство или приобретение объекта, а также на рефинансирование (перекредитование) таких кредитов, в размере (руб., коп.)   100                           .    
                                     
                                                                               
Достоверность и полноту сведений, указанных на настоящей странице, подтверждаю:
                                                                               
                                      (подпись)           (дата)                      
                                                                               

<3> Идентификационный номер налогоплательщика.
<4> Код причины постановки на налоговый учет.
                                                         
                                                                               
                                                                             

Приложение N 6
к приказу ФНС России
от 29.10.2024 N ЕД-7-11/908@

ПОРЯДОК ЗАПОЛНЕНИЯ ЗАЯВЛЕНИЯ О ПОДТВЕРЖДЕНИИ ПРАВА НАЛОГОПЛАТЕЛЬЩИКА НА ПОЛУЧЕНИЕ ИМУЩЕСТВЕННЫХ НАЛОГОВЫХ ВЫЧЕТОВ, ПРЕДУСМОТРЕННЫХ ПОДПУНКТАМИ 3 И 4 ПУНКТА 1 СТАТЬИ 220 НАЛОГОВОГО КОДЕКСА РОССИЙСКОЙ ФЕДЕРАЦИИ

I. Общие требования

1. Заявление о подтверждении права налогоплательщика на получение имущественных налоговых вычетов, предусмотренных подпунктами 3 и 4 пункта 1 статьи 220 Налогового кодекса Российской Федерации (далее соответственно - Заявление, Кодекс) на бумажном носителе заполняется от руки либо распечатывается на принтере с использованием чернил синего или черного цвета. Двусторонняя печать Заявления на бумажном носителе не допускается.

2. Заявление может заполняться с использованием программного обеспечения, предусматривающего при распечатывании Заявления вывод двумерного штрихкода, либо через личный кабинет налогоплательщика в электронной форме.

3. Наличие исправлений в Заявлении не допускается.

4. Не допускается деформация штрих-кодов и утрата сведений на листах Заявления при использовании для скрепления листов Заявления механических канцелярских средств.

5. При заполнении Заявления используются значения показателей из платежных и иных документов, имеющихся в распоряжении налогоплательщика, а также из произведенных на основании указанных документов расчетов.

6. Каждому показателю соответствует одно поле в Заявлении, состоящее из определенного количества ячеек. Каждый показатель записывается в одном поле.

Исключение составляют показатели, единицей измерения которых являются денежные единицы или значением которых является дата.

Показателям, выраженным в денежных единицах, соответствуют два поля, разделенные знаком "." ("точка"). Первое поле соответствует значению показателя, состоящему из целых денежных единиц, во втором - из части соответствующей денежной единицы.

Для указания даты используются по порядку три поля: день (поле из двух ячеек), месяц (поле из двух ячеек) и год (поле из четырех ячеек), разделенные знаком "."("точка").

7. Все стоимостные показатели указываются в Заявлении в рублях и копейках.

8. Текстовые поля Заявления заполняются слева направо, начиная с крайней левой ячейки либо с левого края поля, отведенного для записи значения показателя.

9. В верхней части каждой заполняемой страницы Заявления проставляются идентификационный номер налогоплательщика (далее - ИНН), а также фамилия и инициалы имени и отчества (при наличии) налогоплательщика заглавными буквами.

Физическое лицо вправе не указывать свой ИНН при условии указания им на титульном листе номера записи единого федерального информационного регистра, содержащего сведения о населении Российской Федерации, полученного в соответствии с Федеральным законом от 08.06.2020 N 168-ФЗ "О едином федеральном информационном регистре, содержащем сведения о населении Российской Федерации" (далее - номер записи ЕРН), или персональных данных (даты рождения физического лица и сведений о документе, удостоверяющем личность).

10. В нижней части каждой заполняемой страницы Заявления (за исключением титульного листа) в поле "Достоверность и полноту сведений, указанных на настоящей странице, подтверждаю" проставляется подпись налогоплательщика (представителя налогоплательщика), а также дата подписания.

11. Заполнение Заявления без использования программного обеспечения осуществляется с учетом нижеследующего.

11.1. Заполнение текстовых полей Заявления осуществляется заглавными печатными символами слева направо.

11.2. В случае отсутствия какого-либо показателя во всех ячейках соответствующего поля проставляется прочерк.

11.3. В случае если для указания какого-либо показателя не требуется заполнения всех ячеек соответствующего поля, в незаполненных ячейках в правой части поля проставляется прочерк.

12. Заполнение и представление Заявления, подготовленного с использованием программного обеспечения, осуществляется с учетом нижеследующего.

12.1. Значения числовых показателей выравниваются по правому (последнему) знакоместу.

12.2. При распечатке на принтере допускается отсутствие обрамления ячеек и прочерков для незаполненных ячеек. Печать знаков должна выполняться шрифтом Courier New высотой 16 - 18 пунктов.

13. После заполнения и комплектования Заявления налогоплательщику необходимо проставить сквозную нумерацию заполненных страниц в поле "Стр.".

Показатель номера страницы (поле "Стр."), имеющий три ячейки, записывается, например, для первой страницы следующим образом: "001".

II. Содержание Заявления

14. Заявление состоит из титульного листа, раздела 1 "Сведения об объекте", раздела 2 "Сведения о работодателе и суммах имущественного налогового вычета".

Титульный лист Заявления содержит общие сведения о налогоплательщике.

Раздел 1 Заявления (далее - Раздел 1) содержит сведения об объектах (жилом доме, квартире, комнате или доле (долях) в них, земельном участке, предоставленном для индивидуального жилищного строительства, земельном участке, на котором расположен приобретаемый жилой дом, или доле (долях) в них (далее - объект), по расходам на приобретение (новое строительство) которых налогоплательщик планирует получить имущественные налоговые вычеты, и суммах таких расходов.

Раздел 2 Заявления (далее - Раздел 2) содержит сведения о работодателях, у которых налогоплательщик планирует получить имущественные налоговые вычеты, и суммах таких вычетов.

III. Заполнение титульного листа Заявления

15. Титульный лист Заявления заполняется налогоплательщиком, кроме раздела "Заполняется работником налогового органа".

16. При заполнении титульного листа указываются:

1) в строке "Представляется в налоговый орган (код)" - код налогового органа, в который представляется Заявление;

2) в строке "Сведения о налогоплательщике":

- фамилия, имя, отчество (здесь и далее отчество указывается при наличии) налогоплательщика полностью, без сокращений, в соответствии с документом, удостоверяющим личность налогоплательщика.

Для иностранных физических лиц допускается при написании фамилии, имени и отчества использование букв латинского алфавита;

- дата рождения налогоплательщика (цифрами день, месяц, год в формате ДД.ММ.ГГГГ) в соответствии с записью в документе, удостоверяющем личность налогоплательщика. Дата рождения налогоплательщика может не указываться, если налогоплательщик указывает в Заявлении свой ИНН или номер записи ЕРН;

3) в строке "Сведения о документе, удостоверяющем личность":

- код вида документа в соответствии с приложением N 1 к настоящему Порядку;

- серия и номер документа, удостоверяющего личность налогоплательщика, знак "N" не проставляется, серия и номер документа разделяются знаком " " ("пробел");

- дата выдачи документа, удостоверяющего личность налогоплательщика (цифрами день, месяц, год в формате ДД.ММ.ГГГГ).

Сведения о документе, удостоверяющем личность налогоплательщика, могут не указываться, если налогоплательщик указывает в Заявлении свой ИНН или номер записи ЕРН;

4) номер записи ЕРН;

5) в строке "Номер контактного телефона" указывается номер телефона налогоплательщика или его представителя с телефонным кодом страны (для физических лиц, проживающих за пределами Российской Федерации) и иными телефонными кодами, требующимися для обеспечения телефонной связи. Номер телефона указывается следующим образом: телефонный код страны, иной телефонный код, требующийся для обеспечения телефонной связи, номер;

6) год, за который заявляется право на получение имущественных налоговых вычетов - текущий налоговый период (календарный год);

7) количество страниц, на которых составлено Заявление;

8) количество листов подтверждающих документов или их копий, приложенных к Заявлению, включая копию документа, подтверждающего полномочия представителя налогоплательщика на подписание Заявления;

9) в разделе титульного листа "Достоверность и полноту сведений, указанных в настоящем заявлении, подтверждаю" необходимые сведения заполняются следующим образом:

если достоверность и полноту сведений подтверждает сам налогоплательщик, в поле, состоящем из одной ячейки, проставляется "1"; если достоверность и полноту сведений подтверждает представитель налогоплательщика - "2";

если достоверность и полноту сведений подтверждает сам налогоплательщик, в месте, отведенном для подписи, проставляется его личная подпись, а также дата подписания Заявления (цифрами день, месяц, год в формате ДД.ММ.ГГГГ);

если достоверность и полноту сведений подтверждает представитель налогоплательщика, в поле "(фамилия, имя, отчество представителя налогоплательщика)" указываются фамилия, имя, отчество представителя налогоплательщика в соответствии с документом, удостоверяющим личность, проставляются личная подпись представителя налогоплательщика и дата подписания (цифрами день, месяц, год в формате ДД.ММ.ГГГГ);

в строке "Наименование и реквизиты документа, подтверждающего полномочия представителя налогоплательщика" указываются наименование и реквизиты документа, подтверждающего полномочия представителя налогоплательщика.

Для доверенности, совершенной в форме электронного документа в соответствии с положениями пункта 3 статьи 29 Кодекса, указывается GUID доверенности;

при заполнении Заявления налогоплательщиком в электронной форме через личный кабинет налогоплательщика подпись и дата подписания Заявления не проставляются;

раздел титульного листа "Заполняется работником налогового органа" содержит сведения о представлении Заявления: коде способа представления Заявления, количестве страниц Заявления, количестве листов подтверждающих документов или их копий, приложенных к Заявлению, дате его представления, фамилии и инициалах имени и отчества работника налогового органа, принявшего Заявление, его подпись.

IV. Заполнение Раздела 1 "Сведения об объекте" Заявления

17. Раздел 1 содержит сведения об объекте, в отношении которого налогоплательщик планирует получить имущественные налоговые вычеты, предусмотренные подпунктами 3 и (или) 4 пункта 1 статьи 220 Кодекса, и о суммах расходов на новое строительство или приобретение такого объекта.

18. В строках 010 - 050 Раздела 1 указываются сведения о каждом факте приобретения (нового строительства) объекта, в отношении которого налогоплательщик планирует получать имущественные налоговые вычеты:

в строке 010 - код наименования объекта в соответствии с приложением N 2 к настоящему Порядку;

в строке 020 - код признака налогоплательщика в соответствии с приложением N 3 к настоящему Порядку;

в строке 020 - код признака налогоплательщика в соответствии с приложением N 3 к настоящему Порядку;

в строке 030 - способ приобретения жилого дома: "1" - новое строительство жилого дома, "2" - приобретение жилого дома. Строка 030 заполняется только в случае, если в строке 010 указан код наименования объекта "1";

в строке 032 - кадастровый номер объекта;

в строке 033 - сведения о местонахождении объекта. Строка 033 может не заполняться при заполнении строки 032;

в строке 040 - общая сумма фактически произведенных налогоплательщиком расходов на новое строительство или приобретение данного объекта;

в строке 050 - общая сумма фактически уплаченных налогоплательщиком процентов по целевым займам (кредитам), направленным на новое строительство или приобретение данного объекта, а также на погашение процентов по кредитам (займам), полученным в целях рефинансирования (перекредитования) кредитов на новое строительство либо приобретение данного объекта.

19. В случае если налогоплательщик планирует получить имущественные налоговые вычеты по расходам на приобретение (новое строительство) нескольких объектов, то заполняется необходимое количество Разделов 1, содержащих сведения по каждому такому объекту.

V. Заполнение Раздела 2 "Сведения о работодателе и суммах имущественного налогового вычета" Заявления

20. Раздел 2 содержит сведения о работодателях, у которых налогоплательщик планирует получать имущественные налоговые вычеты, и суммах таких вычетов применительно к каждому работодателю.

21. В Разделе 2 указываются:

в строке 060 - полное наименование работодателя (налогового агента) - организации либо фамилия, имя, отчество индивидуального предпринимателя;

в строке 070 - ИНН организации либо индивидуального предпринимателя;

в строке 080 - код причины постановки на налоговый учет организации;

в строке 090 - сумма имущественного налогового вычета, планируемая к получению у данного работодателя, в части фактически произведенных налогоплательщиком расходов на приобретение (новое строительство) объекта (объектов), указанного в Разделе 1;

в строке 100 - сумма имущественного налогового вычета, планируемая к получению у данного работодателя, в части фактически уплаченных налогоплательщиком процентов по целевым займам (кредитам), направленным на приобретение (новое строительство) одного из объектов, указанных в Разделе 1, а также на погашение процентов по кредитам (займам), полученным в целях рефинансирования (перекредитования) кредитов на новое строительство либо приобретение одного из объектов, указанных в Разделе 1.

22. В случае если налогоплательщик планирует получить имущественные налоговые вычеты у нескольких (разных) работодателей, заполняется необходимое количество Разделов 2, содержащих сведения о каждом таком работодателе и соответствующих суммах имущественных налоговых вычетов.

Приложение N 1
к Порядку заполнения заявления
о подтверждении права налогоплательщика
на получение имущественных налоговых
вычетов, предусмотренных подпунктами
3 и 4 пункта 1 статьи 220 Налогового
кодекса Российской Федерации,
утвержденному приказом ФНС России
от 29.10.2024 N ЕД-7-11/908@

КОДЫ ВИДОВ ДОКУМЕНТА

Код Наименование документа
21 Паспорт гражданина Российской Федерации
03 Свидетельство о рождении
07 Военный билет
08 Временное удостоверение, выданное взамен военного билета
10 Паспорт иностранного гражданина
11 Свидетельство о рассмотрении ходатайства о признании лица беженцем на территории Российской Федерации по существу
12 Вид на жительство в Российской Федерации
13 Удостоверение беженца
14 Временное удостоверение личности гражданина Российской Федерации
15 Разрешение на временное проживание в Российской Федерации
19 Свидетельство о предоставлении временного убежища на территории Российской Федерации
22 Загранпаспорт гражданина Российской Федерации
23 Свидетельство о рождении, выданное уполномоченным органом иностранного государства
24 Удостоверение личности военнослужащего Российской Федерации
27 Военный билет офицера запаса
91 Иные документы <*>

<*> Документы, признаваемые в соответствии с законодательством Российской Федерации или в соответствии с международными договорами Российской Федерации в качестве документов, удостоверяющих личность налогоплательщика.

Приложение N 2
к Порядку заполнения заявления
о подтверждении права налогоплательщика
на получение имущественных налоговых
вычетов, предусмотренных подпунктами
3 и 4 пункта 1 статьи 220 Налогового
кодекса Российской Федерации,
утвержденному приказом ФНС России
от 29.10.2024 N ЕД-7-11/908@

КОДЫ НАИМЕНОВАНИЯ ОБЪЕКТА

Код Наименование
1 Жилой дом
2 Квартира
3 Комната
4 Доля (доли) в жилом доме, квартире, комнате, земельном участке
5 Земельный участок, предоставленный для индивидуального жилищного строительства
6 Земельный участок, на котором расположен приобретенный жилой дом

Приложение N 3
к Порядку заполнения заявления
о подтверждении права налогоплательщика
на получение имущественных налоговых
вычетов, предусмотренных подпунктами
3 и 4 пункта 1 статьи 220 Налогового
кодекса Российской Федерации,
утвержденному приказом ФНС России
от 29.10.2024 N ЕД-7-11/908@

КОДЫ НАЛОГОПЛАТЕЛЬЩИКА, ЗАЯВЛЯЮЩЕГО ИМУЩЕСТВЕННЫЙ НАЛОГОВЫЙ ВЫЧЕТ

Код Наименование
01 Собственник объекта
11 Собственник объекта, заявляющий имущественный налоговый вычет в порядке, предусмотренном пунктом 10 статьи 220 Кодекса
02 Супруг собственника объекта
12 Супруг собственника объекта, заявляющий имущественный налоговый вычет в порядке, предусмотренном пунктом 10 статьи 220 Кодекса
03 Родитель несовершеннолетнего ребенка - собственника объекта
04 Родитель несовершеннолетнего ребенка - собственника объекта, заявляющий имущественный налоговый вычет в порядке, предусмотренном пунктом 10 статьи 220 Кодекса
13 Налогоплательщик, заявляющий имущественный налоговый вычет по расходам, связанным с приобретением объекта в общую долевую собственность себя и своего несовершеннолетнего ребенка (детей)
14 Налогоплательщик, заявляющий имущественный налоговый вычет в порядке, предусмотренном пунктом 10 статьи 220 Кодекса, по расходам, связанным с приобретением объекта в общую долевую собственность себя и своего несовершеннолетнего ребенка (детей)
23 Налогоплательщик, заявляющий имущественный налоговый вычет по расходам, связанным с приобретением объекта в общую долевую собственность супруга и своего несовершеннолетнего ребенка (детей)
24 Налогоплательщик, заявляющий имущественный налоговый вычет в порядке, предусмотренном пунктом 10 статьи 220 Кодекса, по расходам, связанным с приобретением объекта в общую долевую собственность супруга и своего несовершеннолетнего ребенка (детей)

Приложение N 7
к приказу ФНС России
от 29.10.2024 N ЕД-7-11/908@

ФОРМАТ ПРЕДСТАВЛЕНИЯ ЗАЯВЛЕНИЯ О ПОДТВЕРЖДЕНИИ ПРАВА НАЛОГОПЛАТЕЛЬЩИКА НА ПОЛУЧЕНИЕ ИМУЩЕСТВЕННЫХ НАЛОГОВЫХ ВЫЧЕТОВ, ПРЕДУСМОТРЕННЫХ ПОДПУНКТАМИ 3 И 4 ПУНКТА 1 СТАТЬИ 220 НАЛОГОВОГО КОДЕКСА РОССИЙСКОЙ ФЕДЕРАЦИИ, В ЭЛЕКТРОННОЙ ФОРМЕ

I. ОБЩИЕ СВЕДЕНИЯ

1. Настоящий формат описывает требования к XML-файлам (далее - файл обмена) передачи в налоговые органы заявления о подтверждении права налогоплательщика на получение имущественных налоговых вычетов, предусмотренных подпунктами 3 и 4 пункта 1 статьи 220 Налогового кодекса Российской Федерации (далее - Кодекс), в электронной форме.

2. Номер версии настоящего формата 5.03, часть 789.

II. ОПИСАНИЕ ФАЙЛА ОБМЕНА

3. Имя файла обмена должно иметь следующий вид:

R_T_A_K_O_GGGGMMDD_N, где:

R_T - префикс, принимающий значение ON_ZVPDPIMV;

A_K - идентификатор получателя информации, где: A - идентификатор получателя, которому направляется файл обмена, K - идентификатор конечного получателя, для которого предназначена информация из данного файла обмена. Передача файла от отправителя к конечному получателю (K) может осуществляться в несколько этапов через другие налоговые органы, осуществляющие передачу файла на промежуточных этапах, которые обозначаются идентификатором A. В случае передачи файла от отправителя к конечному получателю при отсутствии налоговых органов, осуществляющих передачу на промежуточных этапах, значения идентификаторов A и K совпадают. Каждый из идентификаторов (A и K) имеет вид для налоговых органов - четырехразрядный код налогового органа;

O - идентификатор отправителя информации, имеет вид: для организаций - девятнадцатиразрядный код (идентификационный номер налогоплательщика (далее - ИНН) и код причины постановки на учет (далее - КПП) организации (обособленного подразделения);

для физических лиц - двенадцатиразрядный код (ИНН физического лица при наличии. При отсутствии ИНН - последовательность из двенадцати нулей).

GGGG - год формирования передаваемого файла, MM - месяц, DD - день;

N - идентификационный номер файла. (Длина - от 1 до 36 знаков. Идентификационный номер файла должен обеспечивать уникальность файла).

Расширение имени файла - XML. Расширение имени файла может указываться как строчными, так и прописными буквами.

Параметры первой строки файла обмена

Первая строка XML-файла должна иметь следующий вид:

<?xml version ="1.0" encoding ="windows-1251"?>

Имя файла, содержащего XML-схему файла обмена, должно иметь следующий вид:

ON_ZVPDPIMV_1_789_00_05_03_xx, где xx - номер версии схемы.

Расширение имени файла - xsd.

XML-схема файла обмена приводится отдельным файлом и размещается на официальном сайте Федеральной налоговой службы в информационно-телекоммуникационной сети "Интернет".

4. Логическая модель файла обмена представлена в виде диаграммы структуры файла обмена на рисунке 1 настоящего формата. Элементами логической модели файла обмена являются элементы и атрибуты XML-файла. Перечень структурных элементов логической модели файла обмена и сведения о них приведены в таблицах 4.1 - 4.15 настоящего формата.

Для каждого структурного элемента логической модели файла обмена приводятся следующие сведения:

наименование элемента. Приводится полное наименование элемента. В строке таблицы могут быть описаны несколько элементов, наименования которых разделены символом "|". Такая форма записи применяется при наличии в файле обмена только одного элемента из описанных в этой строке;

сокращенное наименование (код) элемента. Приводится сокращенное наименование элемента. Синтаксис сокращенного наименования должен удовлетворять спецификации XML;

признак типа элемента. Может принимать следующие значения: "С" - сложный элемент логической модели (содержит вложенные элементы), "П" - простой элемент логической модели, реализованный в виде элемента XML-файла, "А" - простой элемент логической модели, реализованный в виде атрибута элемента XML-файла. Простой элемент логической модели не содержит вложенные элементы;

формат элемента. Формат элемента представляется следующими условными обозначениями: T - символьная строка; N - числовое значение (целое или дробное).

Формат символьной строки указывается в виде T(n-k) или T(=k), где: n - минимальное количество знаков, k - максимальное количество знаков, символ "-" - разделитель, символ "=" означает фиксированное количество знаков в строке. В случае, если минимальное количество знаков равно 0, формат имеет вид T(0-k). В случае, если максимальное количество знаков не ограничено, формат имеет вид T(n-).

Формат числового значения указывается в виде N(m.k), где: m - максимальное количество знаков в числе, включая знак (для отрицательного числа), целую и дробную часть числа без разделяющей десятичной точки, к - максимальное число знаков дробной части числа. Если число знаков дробной части числа равно 0 (то есть число целое), то формат числового значения имеет вид N(m).

Для простых элементов, являющихся базовыми в XML, таких как, элемент с типом "date", поле "Формат элемента" не заполняется. Для таких элементов в поле "Дополнительная информация" указывается тип базового элемента;

признак обязательности элемента определяет обязательность наличия элемента (совокупности наименования элемента и его значения) в файле обмена. Признак обязательности элемента может принимать следующие значения: "О" - наличие элемента в файле обмена обязательно; "Н" - наличие элемента в файле обмена необязательно, то есть элемент может отсутствовать. Если элемент принимает ограниченный перечень значений (по классификатору, кодовому словарю), то признак обязательности элемента дополняется символом "К". В случае если количество реализаций элемента может быть более одной, признак обязательности элемента дополняется символом "М".

К вышеперечисленным признакам обязательности элемента может добавляться значение "У" в случае описания в XML-схеме условий, предъявляемых к элементу в файле обмена, описанных в графе "Дополнительная информация";

дополнительная информация содержит при необходимости требования к элементу файла обмена, не указанные ранее. Для сложных элементов указывается ссылка на таблицу, в которой описывается состав данного элемента. Для элементов, принимающих ограниченный перечень значений из классификатора (кодового словаря), указывается соответствующее наименование классификатора (кодового словаря) или приводится перечень возможных значений. Для классификатора (кодового словаря) может указываться ссылка на его местонахождение. Для элементов, использующих пользовательский тип данных, указывается наименование типового элемента.

Рисунок 1. Диаграмма структуры файла обмена

Таблица 4.1

Файл обмена (Файл)

Наименование элемента Сокращенное наименование (код) элемента Признак типа элемента Формат элемента Признак обязательности элемента Дополнительная информация
Идентификатор файла ИдФайл А T(1-255) ОУ Содержит (повторяет) имя сформированного файла (без расширения)
Версия программы, с помощью которой сформирован файл ВерсПрог А T(1-40) О  
Версия формата ВерсФорм А T(1-5) О Принимает значение: 5.03
Состав и структура документа Документ С   О Состав элемента представлен в таблице 4.2

Таблица 4.2

Состав и структура документа (Документ)

Наименование элемента Сокращенное наименование (код) элемента Признак типа элемента Формат элемента Признак обязательности элемента Дополнительная информация
Код формы документа по КНД КНД А T(=7) ОК Типовой элемент <КНДТип>.
Принимает значение: 1150074
Дата формирования документа ДатаДок А T(=10) О Типовой элемент <ДатаТип>.
Дата в формате ДД.ММ.ГГГГ
Код налогового органа КодНО А T(=4) ОК Типовой элемент <СОНОТип>
Сведения о налогоплательщике СвНП С   О Состав элемента представлен в таблице 4.3
Сведения о лице, подписавшем документ Подписант С   О Состав элемента представлен в таблице 4.6
Заявление о подтверждении права налогоплательщика на получение имущественных налоговых вычетов, предусмотренных подпунктами 3 и 4 пункта 1 статьи 220 Налогового кодекса Российской Федерации ЗаявПодтвПравИВ С   О Состав элемента представлен в таблице 4.8

Таблица 4.3

Сведения о налогоплательщике (СвНП)

Наименование элемента Сокращенное наименование (код) элемента Признак типа элемента Формат элемента Признак обязательности элемента Дополнительная информация
Налогоплательщик - физическое лицо НПФЛ С   О Состав элемента представлен в таблице 4.4

Таблица 4.4

Налогоплательщик - физическое лицо (НПФЛ)

Наименование элемента Сокращенное наименование (код) элемента Признак типа элемента Формат элемента Признак обязательности элемента Дополнительная информация
Номер контактного телефона Тлф А T(1-20) Н  
Фамилия, имя, отчество (при наличии) физического лица ФИОФЛ С   О Типовой элемент <ФИОТип>.
Состав элемента представлен в таблице 4.15
ИНН физического лица | ИННФЛ П T(=12) О Типовой элемент <ИННФЛТип>
Принимает значение в виде XXX-XXX-XXX-XXX,
где X - цифра от 0 до 9
Состав элемента представлен в таблице 4.5
Номер записи ЕРН | ЕРН П T(=15) О
Сведения о физическом лице СведФЛ С   О

Таблица 4.5

Сведения о физическом лице (СведФЛ)

Наименование элемента Сокращенное наименование (код) элемента Признак типа элемента Формат элемента Признак обязательности элемента Дополнительная информация
Дата рождения ДатаРожд А T(=10) Н Типовой элемент <ДатаТип>.
Дата в формате ДД.ММ.ГГГГ
Сведения о документе, удостоверяющем личность УдЛичн С   Н Типовой элемент <УдЛичнФЛТип>.
Состав элемента представлен в таблице 4.14

Таблица 4.6

Сведения о лице, подписавшем документ (Подписант)

Наименование элемента Сокращенное наименование (код) элемента Признак типа элемента Формат элемента Признак обязательности элемента Дополнительная информация
Признак лица, подписавшего документ ПрПодп А T(=1) ОК Принимает значение:
1 - налогоплательщик |
2 - представитель налогоплательщика
Фамилия, имя, отчество (при наличии) ФИО С   НУ Типовой элемент <ФИОТип>.
Состав элемента представлен в таблице 4.15
Элемент обязателен при <ПрПодп>=2
Сведения о представителе налогоплательщика СвПред С   НУ Состав элемента представлен в таблице 4.7
Элемент обязателен при <ПрПодп>=2

Таблица 4.7

Сведения о представителе налогоплательщика (СвПред)

Наименование элемента Сокращенное наименование (код) элемента Признак типа элемента Формат элемента Признак обязательности элемента Дополнительная информация
Наименование и реквизиты документа, подтверждающего полномочия представителя налогоплательщика НаимДок А T(1-120) О Для доверенности, совершенной в электронной форме, необходимо указывать GUID доверенности

Таблица 4.8

Заявление о подтверждении права налогоплательщика на получение имущественных налоговых вычетов, предусмотренных подпунктами 3 и 4 пункта 1 статьи 220 Налогового кодекса Российской Федерации (ЗаявПодтвПравИВ)

Наименование элемента Сокращенное наименование (код) элемента Признак типа элемента Формат элемента Признак обязательности элемента Дополнительная информация
Год получения имущественных налоговых вычетов ГодПолучИВ А   О  
Сведения об объекте, работодателе и суммах имущественного налогового вычета СвОбъектРДСумИВ С   ОМ Состав элемента представлен в таблице 4.9

Таблица 4.9

Сведения об объекте, работодателе и суммах имущественного налогового вычета (СвОбъектРДСумИВ)

Наименование элемента Сокращенное наименование (код) элемента Признак типа элемента Формат элемента Признак обязательности элемента Дополнительная информация
Сведения об объекте СвОбъект С   О Состав элемента представлен в таблице 4.10
Сведения о работодателе и суммах имущественного налогового вычета СвРаботДатСумИВ С   О Состав элемента представлен в таблице 4.11

Таблица 4.10

Сведения об объекте (СвОбъект)

Наименование элемента Сокращенное наименование (код) элемента Признак типа элемента Формат элемента Признак обязательности элемента Дополнительная информация
Код наименования объекта КодНаимОб А T(=1) ОК Принимает значение:
1 - жилой дом |
2 - квартира |
3 - комната |
4 - доля (доли) в жилом доме, квартире, комнате, земельном участке |
5 - земельный участок, предоставленный для индивидуального жилищного строительства |
6 - земельный участок, на котором расположен приобретенный жилой дом
Код признака налогоплательщика ПризнакНП А T(=2) ОК Принимает значение:
01 - собственник объекта |
11 - собственник объекта, заявляющий имущественный налоговый вычет в порядке, предусмотренном пунктом 10 статьи 220 Кодекса|
02 - супруг собственника объекта |
12 - супруг собственника объекта, заявляющий имущественный налоговый вычет в порядке, предусмотренном пунктом 10 статьи 220 Кодекса |
03 - родитель несовершеннолетнего ребенка - собственника объекта |
04 - родитель несовершеннолетнего ребенка - собственника объекта, заявляющий имущественный налоговый вычет в порядке, предусмотренном пунктом 10 статьи 220 Кодекса |
13 - налогоплательщик, заявляющий имущественный налоговый вычет по расходам, связанным с приобретением объекта в общую долевую собственность себя и своего несовершеннолетнего ребенка (детей) |
14 - налогоплательщик, заявляющий имущественный налоговый вычет в порядке, предусмотренном пунктом 10 статьи 220 Кодекса, по расходам, связанным с приобретением объекта в общую долевую собственность себя и своего несовершеннолетнего ребенка (детей) |
23 - налогоплательщик, заявляющий имущественный налоговый вычет по расходам, связанным с приобретением объекта в общую долевую собственность супруга и своего несовершеннолетнего ребенка (детей) |
24 - налогоплательщик, заявляющий вычет в порядке, предусмотренном пунктом 10 статьи 220 Кодекса, по расходам, связанным с приобретением объекта в общую долевую собственность супруга и своего несовершеннолетнего ребенка (детей)
Способ приобретения жилого дома СпособПриобр А T(=1) НКУ Принимает значение:
1 - новое строительство |
2 - приобретение
Элемент может присутствовать и обязателен при <КодНаимОб> = 1
Кадастровый номер объекта НомерОб А T(1-100) О  
Сведения о местонахождении объекта СведМНОб А T(1-255) Н  
Общая сумма фактически произведенных расходов на новое строительство или приобретение объекта ОбщСумРасхСтрПр А N(15.2) НУ Обязателен при отсутствии элемента <ОбщСумУплПроц>
Общая сумма фактически уплаченных процентов по целевым займам (кредитам), направленным на новое строительство или приобретение объекта, а также на рефинансирование (перекредитование) таких кредитов ОбщСумУ плПроц А N(15.2) НУ Обязателен при отсутствии элемента <ОбщСумРасхСтрПр>

Таблица 4.11

Сведения о работодателе и суммах имущественного налогового вычета (СвРаботДатСумИВ)

Наименование элемента Сокращенное наименование (код) элемента Признак типа элемента Формат элемента Признак обязательности элемента Дополнительная информация
Сумма фактически произведенных расходов на новое строительство или приобретение СумРасхСтрПр А N(15.2) НУ Обязателен при отсутствии элемента <СумУплПроц>
Сумма фактически уплаченных процентов по целевым займам (кредитам) СумУплПроц А N(15.2) НУ Обязателен при отсутствии элемента <СумРасхСтрПр>
Работодатель (налоговый агент) - организация | НПЮЛ С   О Состав элемента представлен в таблице 4.12
Работодатель (налоговый агент) - индивидуальный предприниматель НПИП С   О Состав элемента представлен в таблице 4.13

Таблица 4.12

Работодатель (налоговый агент) - организация (НПЮЛ)

Наименование элемента Сокращенное наименование (код) элемента Признак типа элемента Формат элемента Признак обязательности элемента Дополнительная информация
Наименование организации НаимОрг А T(1-1000) О  
ИНН организации ИННЮЛ А T(=10) О Типовой элемент <ИННЮЛТип>
КПП КПП А T(=9) О Типовой элемент <КППТип>

Таблица 4.13

Работодатель (налоговый агент) - индивидуальный предприниматель (НПИП)

Наименование элемента Сокращенное наименование (код) элемента Признак типа элемента Формат элемента Признак обязательности элемента Дополнительная информация
ИНН физического лица ИННФЛ А T(=12) О Типовой элемент <ИННФЛТип>
Фамилия, имя, отчество (при наличии) индивидуального предпринимателя ФИОИП С   О Типовой элемент <ФИОТип>.
Состав элемента представлен в таблице 4.15

Таблица 4.14

Сведения о документе, удостоверяющем личность (УдЛичнФЛТип)

Наименование элемента Сокращенное наименование (код) элемента Признак типа элемента Формат элемента Признак обязательности элемента Дополнительная информация
Код вида документа КодВидДок А T(=2) ОК Типовой элемент <СПДУЛТип>. Принимает значение в соответствии с приложением N 1 к порядку заполнения заявления о подтверждении права налогоплательщика на получение имущественных налоговых вычетов, предусмотренных подпунктами 3 и 4 пункта 1 статьи 220 Налогового кодекса Российской Федерации, утвержденному настоящим приказом
Серия и номер СерНомДок А T(1-25) О  
Дата выдачи ДатаДок А T(=10) О Типовой элемент <ДатаТип>.
Дата в формате ДД.ММ.ГГГГ

Таблица 4.15

Фамилия, имя, отчество (ФИОТип)

Наименование элемента Сокращенное наименование (код) элемента Признак типа элемента Формат элемента Признак обязательности элемента Дополнительная информация
Фамилия Фамилия А T(1-60) О  
Имя Имя А T(1-60) О  
Отчество Отчество А T(1-60) Н  

Приложение N 8
к приказу ФНС России
от 29.10.2024 N ЕД-7-11/908@

Форма по КНД 1120115

 
  (полное наименование организации/фамилия, имя, отчество <1> индивидуального предпринимателя)
 
  ИНН <2>/КПП <3> _________/____________

УВЕДОМЛЕНИЕ N ___________
О ПОДТВЕРЖДЕНИИ ПРАВА НАЛОГОПЛАТЕЛЬЩИКА НА ПОЛУЧЕНИЕ ИМУЩЕСТВЕННЫХ НАЛОГОВЫХ ВЫЧЕТОВ, ПРЕДУСМОТРЕННЫХ ПОДПУНКТАМИ 3 И 4 ПУНКТА 1 СТАТЬИ 220 НАЛОГОВОГО КОДЕКСА РОССИЙСКОЙ ФЕДЕРАЦИИ

от "__" ____________ 20__ г.
,
(наименование налогового органа)  
рассмотрев заявление N ______________ от "__" _____________ 20__ г. налогоплательщика
ИНН ____________________________________
Фамилия ________________________________
Имя ____________________________________
Отчество <1> ____________________________
Дата рождения "__" ____________________ г.
Серия и номер документа, удостоверяющего личность
  ,
подтверждает право налогоплательщика на получение в   году
  (налоговый период)  
следующих социальных налоговых вычетов по налогу на доходы физических лиц:
предусмотренных подпунктом 3 пункта 1 статьи 220 Налогового кодекса Российской Федерации (руб.) предусмотренных подпунктом 4 пункта 1 статьи 220 Налогового кодекса Российской Федерации (руб.)
 
/   /   /
(должностное лицо налогового органа)   (подпись)   (фамилия, имя, отчество <1>)  

<1> Отчество указывается при наличии.

<2> Идентификационный номер налогоплательщика (далее - ИНН).

<3> Код причины постановки на налоговый учет.