Приказ ФНС РФ от 15.11.2024 N ЕД-7-3/1033@

"Об утверждении формы сведений о выданных разрешениях (бланках разрешений) на добычу объектов животного мира, суммах и сроках уплаты сбора за пользование объектами животного мира, Порядка ее заполнения и представления в налоговый орган, а также формата ее представления в электронной форме"
Редакция от 15.11.2024 — Действует с 28.01.2025

Зарегистрировано в Минюсте России 28 декабря 2024 г. N 80833

ФЕДЕРАЛЬНАЯ НАЛОГОВАЯ СЛУЖБА

ПРИКАЗ
от 15 ноября 2024 г. N ЕД-7-3/1033@

ОБ УТВЕРЖДЕНИИ ФОРМЫ СВЕДЕНИЙ О ВЫДАННЫХ РАЗРЕШЕНИЯХ (БЛАНКАХ РАЗРЕШЕНИЙ) НА ДОБЫЧУ ОБЪЕКТОВ ЖИВОТНОГО МИРА, СУММАХ И СРОКАХ УПЛАТЫ СБОРА ЗА ПОЛЬЗОВАНИЕ ОБЪЕКТАМИ ЖИВОТНОГО МИРА, ПОРЯДКА ЕЕ ЗАПОЛНЕНИЯ И ПРЕДСТАВЛЕНИЯ В НАЛОГОВЫЙ ОРГАН, А ТАКЖЕ ФОРМАТА ЕЕ ПРЕДСТАВЛЕНИЯ В ЭЛЕКТРОННОЙ ФОРМЕ

В соответствии с абзацем первым пункта 4 статьи 31 части первой Налогового кодекса Российской Федерации, абзацем первым пункта 1 и подпунктом 5.9.37 пункта 5 Положения о Федеральной налоговой службе, утвержденного постановлением Правительства Российской Федерации от 30.09.2004 N 506, в целях реализации положений главы 25.1 "Сборы за пользование объектами животного мира и за пользование объектами водных биологических ресурсов" части второй Налогового кодекса Российской Федерации, пунктов 1 и 3 статьи 333.6 части второй Налогового кодекса Российской Федерации, а также в связи с принятием Федерального закона от 08.08.2024 N 259-ФЗ "О внесении изменений в части первую и вторую Налогового кодекса Российской Федерации и отдельные законодательные акты Российской Федерации о налогах и сборах" приказываю:

1. Утвердить:

форму сведений о выданных разрешениях (бланках разрешений) на добычу объектов животного мира, суммах и сроках уплаты сбора за пользование объектами животного мира согласно приложению N 1 к настоящему приказу;

порядок заполнения и представления в налоговый орган сведений о выданных разрешениях (бланках разрешений) на добычу объектов животного мира, суммах и сроках уплаты сбора за пользование объектами животного мира согласно приложению N 2 к настоящему приказу;

формат представления сведений о выданных разрешениях (бланках разрешений) на добычу объектов животного мира, суммах и сроках уплаты сбора за пользование объектами животного мира в электронной форме согласно приложению N 3 к настоящему приказу.

2. Признать утратившими силу:

приказ ФНС России от 26.02.2006 N САЭ-3-21/108@ "Об утверждении формы сведений о выданных лицензиях (разрешениях) на пользование объектами животного мира, суммах и сроках уплаты сбора за пользование объектами животного мира" (зарегистрирован Министерством юстиции Российской Федерации 05.04.2006, регистрационный N 7656);

приказ ФНС России от 26.02.2006 N САЭ-3-21/109@ "Об утверждении формы сведений о полученных лицензиях (разрешениях) на пользование объектами животного мира, суммах сбора за пользование объектами животного мира, подлежащих уплате, и суммах фактически уплаченного сбора" (зарегистрирован Министерством юстиции Российской Федерации 27.03.2006, регистрационный N 7640);

Официальный источник электронного документа содержит неточность: имеется в виду пункт 1 Изменений, утв. Приказом ФНС РФ от 17.04.2017 N ММВ-7-3/315@.

пункт 1 приказа ФНС России от 17.04.2017 N ММВ-7-3/315@ "О внесении изменений в отдельные приказы ФНС России в части отмены обязательности печати хозяйственных обществ" (зарегистрирован Министерством юстиции Российской Федерации 16.06.2017, регистрационный N 47057).

3. Установить, что настоящий приказ вступает в силу по истечении одного месяца со дня его официального опубликования, но не ранее 01.01.2025 и применяется начиная с представления сведений за январь 2025 года.

4. Контроль за исполнением настоящего приказа возложить на заместителя руководителя Федеральной налоговой службы, координирующего вопросы методологического и организационного обеспечения работы налоговых органов по вопросам исчисления в соответствующий бюджет налогов и сборов, иных обязательных платежей (за исключением транспортного налога, налога на имущество организаций, налога на имущество физических лиц, земельного налога, налога на доходы физических лиц, страховых взносов).

Руководитель
Федеральной налоговой службы
Д.В. ЕГОРОВ

Приложение N 1
к приказу ФНС России
от 15.11.2024 N ЕД-7-3/1033@

                            ИНН                              
                                                             
      0720   4012         КПП                   Стр. 0 0 1

Форма по КНД 1114005

СВЕДЕНИЯ О ВЫДАННЫХ РАЗРЕШЕНИЯХ (БЛАНКАХ РАЗРЕШЕНИЙ) НА ДОБЫЧУ ОБЪЕКТОВ ЖИВОТНОГО МИРА, СУММАХ И СРОКАХ УПЛАТЫ СБОРА ЗА ПОЛЬЗОВАНИЕ ОБЪЕКТАМИ ЖИВОТНОГО МИРА

Номер корректировки                   Месяц (код)                   Календарный год        
                                                                               
Представляется в налоговый орган (код)                                                            
                                                                               
Орган (лицо), выдающий (выдающее) в установленном порядке разрешения (бланки разрешений) на добычу объектов животного мира
                                                                             
                                                                               
                                                                             
                                                                               
                                                                             
                                                                               
                                                                             
(полное наименование организации / фамилия, имя, отчество <1> индивидуального предпринимателя)
                                                                               
Номер контактного телефона                                                                  
                                                                               
Данные сведения представлены на       страницах с приложением подтверждающих документов (копий) на       листах                  

Достоверность и полноту сведений, указанных в настоящем документе, подтверждаю:     Заполняется работником налогового органа  
                                            Сведения о представлении документа  
    1 - руководитель организации (индивидуальный предприниматель)                                            
    2 - представитель организации (индивидуального предпринимателя)     Данные сведения представлены (код)                    
                                                                                 
                                            на       страницах                      
                                                                                 
                                            с приложением подтверждающих документов                  
                                                                                 
(фамилия, имя, отчество <1> руководителя организации либо представителя полностью)     или их копий на       листах                    
                                                                                   
Подпись         Дата     .     .             Дата представления сведений     .     .          
                                                                                   
Наименование и реквизиты документа, подтверждающие полномочия представителя                                            
                                                                                 
                                                                                   
                                          Фамилия, имя, отчество <1>     Подпись  
                                                                                   

<1> Отчество указывается при наличии (относится ко всем страницам документа).
                                                                                   
                                                                                 

                            ИНН                              
                                                             
      0720   4029         КПП                   Стр.      

Раздел 1. Сведения о выданных физическим лицам разрешениях на добычу объектов животного мира, суммах и сроках уплаты сбора за пользование объектами животного мира

Показатели Код строки Значения показателей
1 2 3
                                                                             
Признак сведений   001     0 - аннулированные                      
                                          1 - уточненные, добавочные                      
                                                                               
Код бюджетной классификации   010                                          
                                                                               
Код по ОКТМО   020                                          
                                                                               
Серия и номер разрешения   030                                          
                                                                               
Дата выдачи разрешения (срок уплаты сбора)   040       .     .                            
                                                                               
Сведения о физическом лице                                                
                                                                               
Фамилия, имя, отчество   050                                          
                                                                             
                                                                               
                                                                             
                                                                               
                                                                             
                                                                               
ИНН   060                                          
                                                                               
Номер записи в ЕРН   070         -       -       -                
                                                                               
Иные идентификационные данные и сведения о документе, удостоверяющем личность (заполняется, если выше не указан Номер записи в ЕРН)
                                                                               
Дата рождения   080       .     .                            
                                                                               
Код вида документа   090                                          
                                                                               
Серия и номер   100                                          
                                                                               
Номер контактного телефона   110                                          
                                                                               
Данные об объекте животного мира
                                                                               
Код наименования объекта   120                                          
                                                                               
Код пользования объектом   130                                          
                                                                               
Количество   140                                          
                                                                               
Сумма сбора (руб.)   150                                          
                                                                               
                    Достоверность и полноту сведений, указанных на данной странице, подтверждаю:                    
                                (подпись)               (дата)                    
                                                                             
                            ИНН                              
                                                             
      0720   4036         КПП                   Стр.      

Раздел 2. Сведения о выданных организациям и индивидуальным предпринимателям бланках разрешений на добычу объектов животного мира

Показатели Код строки Значения показателей
1 2 3
                                                                             
Признак сведений   001     0 - аннулированные                      
                                          1 - уточненные, добавочные                      
                                                                               
ИНН   010                                          
                                                                               
КПП   020                                          
                                                                               
Наименование организации / фамилия, имя, отчество индивидуального предпринимателя   030                                          
                                                                             
                                                                               
                                                                             
                                                                               
                                                                             
                                                                               
                                                                             
                                                                               
Количество выданных бланков разрешений   040                                          
                                                                               
Бланки разрешений с   050   серия и номер                              
                                                                               
                            по         серия и номер                              
                                                                               
Дата выдачи бланков разрешений   060       .     .                            
                                                                               
Признак сведений   001     0 - аннулированные                      
                                          1 - уточненные, добавочные                      
                                                                               
ИНН   010                                          
                                                                               
КПП   020                                          
                                                                               
Наименование организации / фамилия, имя, отчество индивидуального предпринимателя   030                                          
                                                                             
                                                                               
                                                                             
                                                                               
                                                                             
                                                                               
                                                                             
                                                                               
Количество выданных бланков разрешений   040                                          
                                                                               
Бланки разрешений с   050   серия и номер                              
                                                                               
                            по         серия и номер                              
                                                                               
Дата выдачи бланков разрешений   060       .     .                            
                                                                               
                    Достоверность и полноту сведений, указанных на данной странице, подтверждаю:                    
                                (подпись)               (дата)                    
                                                                             

Приложение N 2
к приказу ФНС России
от 15.11.2024 N ЕД-7-3/1033@

ПОРЯДОК ЗАПОЛНЕНИЯ И ПРЕДСТАВЛЕНИЯ В НАЛОГОВЫЙ ОРГАН СВЕДЕНИЙ О ВЫДАННЫХ РАЗРЕШЕНИЯХ (БЛАНКАХ РАЗРЕШЕНИЙ) НА ДОБЫЧУ ОБЪЕКТОВ ЖИВОТНОГО МИРА, СУММАХ И СРОКАХ УПЛАТЫ СБОРА ЗА ПОЛЬЗОВАНИЕ ОБЪЕКТАМИ ЖИВОТНОГО МИРА

I. Общие положения

1. Сведения о выданных разрешениях (бланках разрешений) на добычу объектов животного мира, суммах и сроках уплаты сбора за пользование объектами животного мира (далее - Сведения), представляются по форме, включающей следующие разделы:

титульный лист;

раздел 1 "Сведения о выданных физическим лицам разрешениях на добычу объектов животного мира, суммах и сроках уплаты сбора за пользование объектами животного мира" (далее - Раздел 1 Сведений);

раздел 2 "Сведения о выданных организациям и индивидуальным предпринимателям бланках разрешений на добычу объектов животного мира" (далее - Раздел 2 Сведений).

2. Для заполнения Сведений применяются:

коды месяцев, используемых при заполнении титульного листа Сведений согласно приложению N 1 к настоящему Порядку;

коды способов представления Сведений согласно приложению N 2 к настоящему Порядку;

коды видов документов, удостоверяющих личность физического лица, получившего разрешение на добычу объектов животного мира согласно приложению N 3 к настоящему Порядку;

коды наименований объектов животного мира согласно приложению N 4 к настоящему Порядку;

коды пользования объектами животного мира, соответствующие ставкам сбора за пользование объектами животного мира, согласно приложению N 5 к настоящему Порядку.

3. Каждому показателю Сведений соответствует одно поле, состоящее из определенного количества знакомест. В каждом поле указывается только один показатель. Исключение составляет показатель, значением которого является дата.

Для указания даты используются по порядку три поля: день (поле из двух знакомест), месяц (поле из двух знакомест) и год (поле из четырех знакомест), разделенные знаком "." (точка).

4. Все значения стоимостных показателей Сведений указываются в полных рублях. При этом значения показателей менее 50 копеек отбрасываются, а значения показателей, равные 50 копейкам и более, округляются до полного рубля.

5. Страницы Сведений имеют сквозную нумерацию начиная с титульного листа, вне зависимости от наличия (отсутствия) и количества заполняемых разделов, листов. Порядковый номер страницы проставляется в определенном для нумерации поле слева направо, начиная с первого (левого) знакоместа, например, для первой страницы - "001", для третьей - "003".

6. Заполнение полей Сведений значениями текстовых, числовых, кодовых показателей осуществляется слева направо начиная с первого (левого) знакоместа.

При заполнении Сведений с использованием программного обеспечения значения числовых показателей выравниваются по правому (последнему) знакоместу.

Заполнение текстовых полей Сведений осуществляется заглавными печатными символами.

При заполнении Сведений, представляемых на бумажном носителе, используются чернила черного, фиолетового или синего цвета.

Не допускается исправление ошибок с помощью корректирующего или иного аналогичного средства.

Не допускаются двусторонняя печать Сведений на бумажном носителе и скрепление листов Сведений, приводящее к порче бумажного носителя.

В случае отсутствия какого-либо показателя во всех знакоместах соответствующего поля проставляется прочерк.

Если для указания какого-либо показателя не требуется заполнения всех знакомест соответствующего поля, в незаполненных знакоместах в правой части поля проставляется прочерк.

В верхней части каждой страницы Сведений указываются идентификационный номер налогоплательщика (далее - ИНН) органа (лица), представляющего Сведения, и код причины постановки на учет (далее - КПП) указанного органа (лица) в соответствии с главой II "Титульный лист" настоящего Порядка. При указании десятизначного ИНН организации в поле из двенадцати знакомест показатель заполняется слева направо, начиная с первого знакоместа, в последних двух знакоместах ставится прочерк: например, "5024002119--".

При подготовке Сведений с использованием программного обеспечения при распечатке на принтере допускается отсутствие обрамления знакомест и прочерков для незаполненных знакомест. Расположение и размеры значений показателей не должны изменяться. Печать знаков выполняется шрифтом Courier New высотой 16 - 18 пунктов.

7. Уточненные Сведения включают те разделы Сведений, которые ранее были представлены в налоговый орган, с учетом внесенных в них изменений (дополнений) (аннулирование информации по выданным разрешениям, бланкам разрешений, изменение информации по выданным разрешениям, бланкам разрешений). При этом уточненные Сведения должны содержать данные только по тем разрешениям (бланкам разрешений), в отношении которых вносятся уточнения (дополнения) отдельных показателей или вносится информация об их аннулировании.

8. Сведения в электронной форме представляются в налоговый орган по телекоммуникационным каналам связи через оператора электронного документооборота по формату, приведенному в приложении N 3 к настоящему приказу, подписанные электронной подписью, полученной в аккредитованном удостоверяющем центре в соответствии с Федеральным законом от 06.04.2011 N 63-ФЗ "Об электронной подписи".

II. Титульный лист

9. Титульный лист Сведений заполняется органом или лицом, выдающим разрешения (бланки разрешений) на добычу объектов животного мира (далее - разрешения, бланки разрешений), за исключением раздела "Заполняется работником налогового органа".

10. В полях "ИНН" и "КПП" указываются ИНН и КПП, которые присвоены органу (лицу) при постановке на учет в налоговом органе.

Для российской организации указывается ИНН в соответствии со свидетельством о постановке на учет российской организации в налоговом органе по месту ее нахождения.

Для российской организации указывается КПП в соответствии со свидетельством о постановке на учет российской организации в налоговом органе.

Для крупнейших налогоплательщиков ИНН и КПП указываются на основании уведомления о постановке организации на учет в налоговом органе в качестве крупнейшего налогоплательщика.

Для индивидуального предпринимателя ИНН указывается в соответствии со свидетельством о постановке физического лица на учет в налоговом органе.

Соответствующие ИНН и КПП указываются в верхней части каждой страницы, включенной в состав Сведений.

11. При заполнении поля "Номер корректировки" необходимо учесть следующее.

При представлении первичных Сведений в поле "Номер корректировки" проставляется "0--", при представлении уточненных Сведений в поле "Номер корректировки" указывается последовательно ("1--", "2--", "3--" и так далее).

Не допускается заполнение номера корректировки по уточненным Сведениям без ранее принятых налоговым органом первичных Сведений.

12. В полях "Месяц (код)" и "Календарный год" указываются месяц и календарный год, за которые представляются первичные или уточненные Сведения, в соответствии с приложением N 1 к настоящему Порядку.

13. В поле "Представляется в налоговый орган (код)" указывается код налогового органа, в который представляются Сведения.

14. В поле "Орган (лицо), выдающий (выдающее) в установленном порядке разрешения (бланки разрешений) на добычу объектов животного мира" указывается полное наименование организации, соответствующее наименованию, указанному в учредительном документе; в случае представления Сведений индивидуальным предпринимателем указываются его фамилия, имя, отчество (при наличии) в соответствии с документом, удостоверяющим личность.

15. В поле "Номер контактного телефона" отражается (при наличии) номер контактного телефона лица, представляющего Сведения, с указанием телефонного кода города, без пробелов, без скобок, без прочерков.

16. В поле "Данные сведения представлены на ___ страницах с приложением подтверждающих документов (копий) на ___ листах" указываются количество страниц, на которых составлены Сведения, а также количество приложенных к Сведениям листов подтверждающих документов и (или) их копий, в том числе количество листов документа, подтверждающего полномочия представителя органа (лица), выдавшего разрешения (бланки разрешений), в случае представления Сведений представителем органа (лица), выдавшего разрешения (бланки разрешений).

17. В разделе "Достоверность и полноту сведений, указанных в настоящем документе, подтверждаю" указывается:

"1" - если достоверность и полнота сведений подтверждены руководителем организации (индивидуальным предпринимателем), выдавшей (выдавшим) разрешения (бланки разрешений);

"2" - если документ представлен уполномоченным представителем организации (индивидуального предпринимателя), выдавшей (выдавшим) разрешения (бланки разрешений).

В поле "фамилия, имя, отчество <1> руководителя организации либо представителя полностью" построчно указываются:

при представлении Сведений организацией - фамилия, имя, отчество (при наличии) руководителя организации полностью;

при представлении Сведений представителем организации (индивидуального предпринимателя) - фамилия, имя, отчество (при наличии) представителя полностью.

При представлении Сведений индивидуальным предпринимателем - данное поле не заполняется.

В месте, определенном для подписи, проставляется подпись лица, представившего Сведения, в поле "Дата" - дата подписания Сведений.

При представлении Сведений представителем органа (лица), выдавшего разрешения (бланки разрешений), в поле "Наименование и реквизиты документа, подтверждающего полномочия представителя" указываются наименование документа, подтверждающего полномочия представителя организации (индивидуального предпринимателя), и его реквизиты. При этом к Сведениям прилагается копия такого документа.

Для доверенности, совершенной в форме электронного документа в соответствии с положениями пункта 3 статьи 29 Налогового кодекса Российской Федерации (далее - Кодекс), указывается GUID доверенности.

18. Раздел "Заполняется работником налогового органа" содержит информацию о представлении Сведений: код способа представления Сведений согласно приложению N 2 к настоящему Порядку; количество страниц Сведений; количество листов подтверждающих документов или их копий, приложенных к Сведениям; дату представления Сведений; информацию о фамилии и инициалах имени и отчества (при наличии) работника налогового органа, принявшего Сведения, его подпись.

III. Раздел 1 "Сведения о выданных физическим лицам разрешениях на добычу объектов животного мира, суммах и сроках уплаты сбора за пользование объектами животного мира" Сведений

19. По строке 001 указывается признак сведений, отражаемых в Разделе 1 Сведений. При представлении первичных Сведений строка 001 не заполняется.

Данная строка заполняется при представлении уточненных Сведений за период, за который были представлены ошибочные (неполные) данные, следующим образом:

признак "0" указывается с целью аннулирования данных о разрешении, указанном в первичных Сведениях;

признак "1" указывается с целью уточнения (добавления) данных по разрешению, представленному в первичных Сведениях.

20. При заполнении Раздела 1 уточненных Сведений по аннулированному разрешению либо по разрешению, в отношении которого была представлена ошибочная (неполная) информация, по строке 001 указывается признак "0", при этом данные по строкам 010 - 150 заполняются в том виде, в котором они ранее были представлены в налоговый орган.

При заполнении Раздела 1 уточненных Сведений в отношении разрешения, по которому были допущены ошибки, либо по которому ранее не была представлена информация, по строке 001 указывается признак "1", по строкам 010 - 150 указывается дополнительная (уточненная) информация, не отраженная в первичных Сведениях.

21. По строке 010 указывается код бюджетной классификации (далее - КБК), в соответствии с которым должно производиться зачисление сумм сбора на счета органов Федерального казначейства.

22. По строке 020 "Код по ОКТМО" указывается код муниципального образования в соответствии с Общероссийским классификатором территорий муниципальных образований ОК 033-2013 по месту уплаты сбора в соответствии с пунктом 3 статьи 333.5 Налогового кодекса Российской Федерации по КБК, отраженному по строке 010 Раздела 1 Сведений.

23. По строкам 030 "Серия и номер разрешения" указываются серия и номер разрешения, выданного физическому лицу, фамилия, имя и отчество (при наличии) которого отражено по строке 050 Раздела 1 Сведений.

24. По строке 040 "Дата выдачи разрешения (срок уплаты сбора)" указывается дата выдачи физическому лицу разрешения (срок уплаты сбора).

25. По строке 050 указывается полностью фамилия, имя и отчество (при наличии) физического лица, которому было выдано разрешение, реквизиты и дата выдачи которого отражены по строкам 030 и 040 Раздела 1 Сведений.

26. По строке 060 указывается ИНН физического лица (при наличии), которому было выдано разрешение.

При отсутствии информации об ИНН физического лица заполняются строки 080 - 110 Раздела 1 Сведений в отношении данного физического лица или строка 070, в которой указывается номер записи единого федерального информационного регистра, содержащего сведения о населении Российской Федерации (далее - номер записи в ЕРН), полученный в соответствии с Федеральным законом от 08.06.2020 N 168-ФЗ "О едином федеральном информационном регистре, содержащем сведения о населении Российской Федерации" (при наличии).

В случае указания по строке 060 ИНН физического лица либо по строке 070 номера записи в ЕРН физического лица, которому было выдано разрешение, заполнение строк 080 - 110 Раздела 1 Сведений в отношении данного физического лица не требуется.

27. По строке 070 указывается номер записи в ЕРН в отношении физического лица (при наличии), которому было выдано разрешение, если иное не предусмотрено пунктом 26 настоящего Порядка.

28. По строке 080 указывается дата рождения физического лица, которому было выдано разрешение, если иное не предусмотрено пунктом 26 настоящего Порядка.

29. По строкам 090 - 100 указывается информация о документе, удостоверяющем личность физического лица (при наличии), которому было выдано разрешение, если иное не предусмотрено пунктом 26 настоящего Порядка:

- по строке 090 - код вида документа согласно приложению N 3 к настоящему Порядку;

- по строке 100 - серия и номер документа.

30. По строке 110 "Номер контактного телефона" указывается (при наличии) номер контактного телефона физического лица, которому было выдано разрешение, с указанием телефонного кода города, без пробелов, без скобок, без прочерков.

31. Данные об объекте (объектах) животного мира, подлежащем изъятию из среды обитания на основании выданного разрешения, и сумме сбора отражаются по строкам 120 - 150 следующим образом:

- по строке 120 - код наименования объекта животного мира согласно приложению N 4 к настоящему Порядку;

- по строке 130 - код пользования объектом животного мира согласно приложению N 5 к настоящему Порядку;

- по строке 140 - количество объектов животного мира, разрешенных к пользованию, код которого отражен по строке 120 Раздела 1 Сведений;

- по строке 150 - сумма сбора (в рублях), подлежащая уплате физическим лицом при получении разрешения, по объекту (объектам) животного мира, код которого (которых) отражен по строке 120 Раздела 1 Сведений.

32. При представлении Сведений на бумажном носителе в случае недостаточности строк Раздела 1 Сведений заполняется необходимое количество дополнительных страниц Раздела 1 Сведений.

33. Сведения, указанные в Разделе 1 Сведений, в строке "Достоверность и полноту сведений, указанных на данной странице, подтверждаю" подтверждаются подписью лица, представляющего Сведения, проставляется дата подписания.

IV. Раздел 2 "Сведения о выданных организациям и индивидуальным предпринимателям бланках разрешений на добычу объектов животного мира" Сведений

34. Раздел 2 Сведений заполняется органом, выдающим бланки разрешений.

35. По строке 001 указывается признак сведений, отражаемых в Разделе 2 Сведений.

При представлении первичных Сведений строка 001 не заполняется.

Данная строка заполняется при представлении уточненных Сведений за период, за который были представлены ошибочные (неполные) данные, следующим образом:

признак "0" указывается с целью аннулирования сведений о выданных бланках разрешений, указанных в первичных Сведениях;

признак "1" указывается с целью добавления данных (уточнения сведений) о выданных бланках разрешений, указанных в первичных Сведениях.

36. При заполнении Раздела 2 Сведений по аннулированным бланкам разрешений по строке 001 указывается признак "0", при этом данные по строкам 010 - 060 заполняются в том виде, в котором они ранее были представлены в налоговый орган.

При заполнении Раздела 2 Сведений по выданным бланкам разрешений, по которым были допущены ошибки либо ранее не была представлена информация, по строке 001 указывается признак "1", по строкам 010 - 060 указывается дополнительная (уточненная) информация, не отраженная в первичных Сведениях.

37. По строкам 010 и 020 отражаются ИНН и КПП организации и (или) индивидуального предпринимателя, которым были выданы бланки разрешений.

В отношении российской организации указывается ИНН в соответствии со свидетельством о постановке на учет российской организации в налоговом органе по месту ее нахождения, КПП указывается в соответствии со свидетельством о постановке на учет российской организации в налоговом органе. В отношении крупнейших налогоплательщиков указываются ИНН и КПП в соответствии с уведомлением о постановке на учет в налоговом органе организации в качестве крупнейшего налогоплательщика.

В отношении индивидуального предпринимателя ИНН указывается в соответствии со свидетельством о постановке на учет физического лица в налоговом органе.

38. По строке 030 указывается полное наименование организации, соответствующее наименованию, указанному в учредительном документе, в случае представления Сведений индивидуальным предпринимателем указывается его фамилия, имя, отчество (при наличии) в соответствии с документом, удостоверяющим личность.

39. По строке 040 указывается количество выданных бланков разрешений.

40. По строке 050 указывается диапазон серии и номеров выданных бланков разрешений. При этом по бланкам разрешений, выданным в одну дату, серия бланков разрешений должна совпадать.

41. По строке 060 указывается дата выдачи бланков разрешений.

42. Строки 010 - 060 Раздела 2 Сведений заполняются в отношении каждой серии выданных бланков разрешений.

43. При представлении Сведений на бумажном носителе в случае недостаточности строк Раздела 2 Сведений заполняется необходимое количество дополнительных листов Раздела 2 Сведений.

44. Сведения, указанные в Разделе 2 Сведений, в строке "Достоверность и полноту сведений, указанных на данной странице, подтверждаю" подтверждаются подписью лица, представляющего Сведения. При этом проставляется дата подписания.

Приложение N 1
к Порядку заполнения и представления
в налоговый орган сведений о выданных
разрешениях (бланках разрешений)
на добычу объектов животного мира,
суммах и сроках уплаты сбора
за пользование объектами
животного мира, утвержденному
приказом ФНС России
от 15.11.2024 N ЕД-7-3/1033@

КОДЫ МЕСЯЦЕВ, ИСПОЛЬЗУЕМЫЕ ПРИ ЗАПОЛНЕНИИ ТИТУЛЬНОГО ЛИСТА СВЕДЕНИЙ

Код Наименование
01 январь
02 февраль
03 март
04 апрель
05 май
06 июнь
07 июль
08 август
09 сентябрь
10 октябрь
11 ноябрь
12 декабрь

Приложение N 2
к Порядку заполнения и представления
в налоговый орган сведений о выданных
разрешениях (бланках разрешений)
на добычу объектов животного мира,
суммах и сроках уплаты сбора
за пользование объектами
животного мира, утвержденному
приказом ФНС России
от 15.11.2024 N ЕД-7-3/1033@

КОДЫ СПОСОБОВ ПРЕДСТАВЛЕНИЯ СВЕДЕНИЙ

Код Наименование
01 на бумажном носителе (по почте)
02 на бумажном носителе (лично)
04 по телекоммуникационным каналам связи с электронной подписью
05 другое
09 на бумажном носителе с использованием штрих-кода (лично)
10 на бумажном носителе с использованием штрих-кода (по почте)

Приложение N 3
к Порядку заполнения и представления
в налоговый орган сведений о выданных
разрешениях (бланках разрешений)
на добычу объектов животного мира,
суммах и сроках уплаты сбора
за пользование объектами
животного мира, утвержденному
приказом ФНС России
от 15.11.2024 N ЕД-7-3/1033@

КОДЫ ВИДОВ ДОКУМЕНТОВ, УДОСТОВЕРЯЮЩИХ ЛИЧНОСТЬ ФИЗИЧЕСКОГО ЛИЦА, ПОЛУЧИВШЕГО РАЗРЕШЕНИЕ НА ДОБЫЧУ ОБЪЕКТОВ ЖИВОТНОГО МИРА

Код Наименование документа
10 Паспорт иностранного гражданина
12 Вид на жительство в Российской Федерации
13 Удостоверение беженца
15 Разрешение на временное проживание в Российской Федерации
16 Временное удостоверение личности лица без гражданства в Российской Федерации
19 Свидетельство о предоставлении временного убежища на территории Российской Федерации
21 Паспорт гражданина Российской Федерации
91 Иные документы, признаваемые в соответствии с законодательством Российской Федерации или в соответствии с международными договорами Российской Федерации в качестве документов, удостоверяющих личность налогоплательщика

Приложение N 4
к Порядку заполнения и представления
в налоговый орган сведений о выданных
разрешениях (бланках разрешений)
на добычу объектов животного мира,
суммах и сроках уплаты сбора
за пользование объектами
животного мира, утвержденному
приказом ФНС России
от 15.11.2024 N ЕД-7-3/1033@

КОДЫ НАИМЕНОВАНИЙ ОБЪЕКТОВ ЖИВОТНОГО МИРА

Код Наименование объекта животного мира
101 Овцебык, гибрид зубра с бизоном или домашним скотом
111 Медведь (за исключением камчатских популяций и медведя белогрудого)
121 Медведь бурый (камчатские популяции)
122 Медведь белогрудый
131 Благородный олень
132 Лось
141 Пятнистый олень
142 Лань
143 Снежный баран
144 Сибирский горный козел
145 Серна
146 Тур
147 Муфлон
151 Косуля
152 Кабан
153 Кабарга
154 Рысь
155 Росомаха
161 Дикий северный олень
162 Сайгак
171 Соболь
172 Выдра
181 Барсук
182 Куница
183 Сурок
184 Бобр
191 Харза
201 Енот-полоскун
211 Степной кот
212 Камышовый кот
221 Европейская норка
231 Глухарь
232 Глухарь каменный
241 Улар кавказский
251 Саджа
261 Фазан
262 Тетерев
263 Водяной пастушок
264 Малый погоныш
265 Погоныш-крошка
266 Погоныш
267 Большой погоныш
268 Камышница

Приложение N 5
к Порядку заполнения и представления
в налоговый орган сведений о выданных
разрешениях (бланках разрешений)
на добычу объектов животного мира,
суммах и сроках уплаты сбора
за пользование объектами
животного мира, утвержденному
приказом ФНС России
от 15.11.2024 N ЕД-7-3/1033@

КОДЫ ПОЛЬЗОВАНИЯ ОБЪЕКТАМИ ЖИВОТНОГО МИРА, СООТВЕТСТВУЮЩИЕ СТАВКАМ СБОРА ЗА ПОЛЬЗОВАНИЕ ОБЪЕКТАМИ ЖИВОТНОГО МИРА

Код ставки сбора Наименование вида пользования объектами животного мира
1 Пользование объектами животного мира, облагаемое по ставке сбора, установленной пунктом 1 статьи 333.3 Кодекса (по полной ставке сбора)
2 Пользование объектами животного мира, облагаемое в соответствии с пунктом 2 статьи 333.3 Кодекса (в размере 50% ставки сбора, установленной пунктом 1 статьи 333.3 Кодекса)
3 Пользование объектами животного мира, облагаемое по ставке сбора, установленной пунктом 3 статьи 333.3 Кодекса (по ставке 0 рублей).

Приложение N 3
к приказу ФНС России
от 15.11.2024 N ЕД-7-3/1033@

ФОРМАТ ПРЕДСТАВЛЕНИЯ СВЕДЕНИЙ О ВЫДАННЫХ РАЗРЕШЕНИЯХ (БЛАНКАХ РАЗРЕШЕНИЙ) НА ДОБЫЧУ ОБЪЕКТОВ ЖИВОТНОГО МИРА, СУММАХ И СРОКАХ УПЛАТЫ СБОРА ЗА ПОЛЬЗОВАНИЕ ОБЪЕКТАМИ ЖИВОТНОГО МИРА В ЭЛЕКТРОННОЙ ФОРМЕ

I. ОБЩИЕ СВЕДЕНИЯ

1. Настоящий формат описывает требования к XML-файлам (далее - файл обмена) передачи в электронной форме сведений о выданных разрешениях (бланках разрешений) на добычу объектов животного мира, суммах и сроках уплаты сбора за пользование объектами животного мира.

2. Номер версии настоящего формата 5.01, часть 72.

II. ОПИСАНИЕ ФАЙЛА ОБМЕНА

3. Имя файла обмена должно иметь следующий вид:

R_T_A_K_O_GGGGMMDD_N, где:

R_T - префикс, принимающий значение NO_ZHIVMIR;

A_K - идентификатор получателя информации, где: A - идентификатор получателя, которому направляется файл обмена, K - идентификатор конечного получателя, для которого предназначена информация из данного файла обмена. Передача файла от отправителя к конечному получателю (K) может осуществляться в несколько этапов через другие налоговые органы, осуществляющие передачу файла на промежуточных этапах, которые обозначаются идентификатором A. В случае передачи файла от отправителя к конечному получателю при отсутствии налоговых органов, осуществляющих передачу на промежуточных этапах, значения идентификаторов A и K совпадают. Каждый из идентификаторов (A и K) имеет вид для налоговых органов - четырехразрядный код налогового органа;

O - идентификатор отправителя информации, имеет вид:

для организаций - девятнадцатиразрядный код (идентификационный номер налогоплательщика (далее - ИНН) и код причины постановки на учет (далее - КПП) организации (обособленного подразделения);

для физических лиц - двенадцатиразрядный код (ИНН физического лица);

GGGG - год формирования передаваемого файла, MM - месяц, DD - день;

N - идентификационный номер файла. (Длина - от 1 до 36 знаков. Идентификационный номер файла должен обеспечивать уникальность файла).

Расширение имени файла - XML. Расширение имени файла может указываться как строчными, так и прописными буквами.

Параметры первой строки файла обмена

Первая строка XML-файла должна иметь следующий вид:

<?xml version ="1.0" encoding ="windows-1251"?>

Имя файла, содержащего XML-схему файла обмена, должно иметь следующий вид:

NO_ZHIVMIR_1_072_00_05_01_xx, где xx - номер версии схемы.

Расширение имени файла - xsd.

XML-схема файла обмена приводится отдельным файлом и размещается на официальном сайте Федеральной налоговой службы в информационно-телекоммуникационной сети "Интернет".

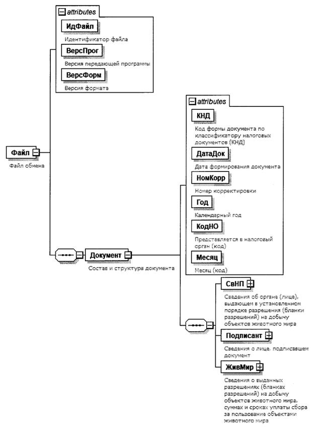
4. Логическая модель файла обмена представлена в виде диаграммы структуры файла обмена на рисунке 1 настоящего формата. Элементами логической модели файла обмена являются элементы и атрибуты XML-файла. Перечень структурных элементов логической модели файла обмена и сведения о них приведены в таблицах 4.1 - 4.17 настоящего формата.

Для каждого структурного элемента логической модели файла обмена приводятся следующие сведения:

наименование элемента. Приводится полное наименование элемента. В строке таблицы могут быть описаны несколько элементов, наименования которых разделены символом "|". Такая форма записи применяется при наличии в файле обмена только одного элемента из описанных в этой строке;

сокращенное наименование (код) элемента. Приводится сокращенное наименование элемента. Синтаксис сокращенного наименования должен удовлетворять спецификации XML;

признак типа элемента. Может принимать следующие значения: "С" - сложный элемент логической модели (содержит вложенные элементы), "П" - простой элемент логической модели, реализованный в виде элемента XML-файла, "А" - простой элемент логической модели, реализованный в виде атрибута элемента XML-файла. Простой элемент логической модели не содержит вложенные элементы;

формат элемента. Формат элемента представляется следующими условными обозначениями: T - символьная строка; N - числовое значение (целое или дробное).

Формат символьной строки указывается в виде T(n-k) или T(=k), где: n - минимальное количество знаков, k - максимальное количество знаков, символ "-" - разделитель, символ "=" означает фиксированное количество знаков в строке. В случае, если минимальное количество знаков равно 0, формат имеет вид T(0-k). В случае, если максимальное количество знаков не ограничено, формат имеет вид T(n-).

Формат числового значения указывается в виде N(m.k), где: m - максимальное количество знаков в числе, включая целую и дробную часть числа без разделяющей десятичной точки и знака (для отрицательного числа), k - максимальное число знаков дробной части числа. Если число знаков дробной части числа равно 0 (то есть число целое), формат числового значения имеет вид N(m).

Для простых элементов, являющихся базовыми в XML, таких как элемент с типом "date", поле "Формат элемента" не заполняется. Для таких элементов в поле "Дополнительная информация" указывается тип базового элемента;

признак обязательности элемента определяет обязательность наличия элемента (совокупности наименования элемента и его значения) в файле обмена. Признак обязательности элемента может принимать следующие значения: "О" - наличие элемента в файле обмена обязательно; "Н" - наличие элемента в файле обмена необязательно, то есть элемент может отсутствовать. Если элемент принимает ограниченный перечень значений (по классификатору, кодовому словарю), признак обязательности элемента дополняется символом "К". В случае если количество реализаций элемента может быть более одной, признак обязательности элемента дополняется символом "М".

К вышеперечисленным признакам обязательности элемента может добавляться значение "У" в случае описания в XML-схеме условий, предъявляемых к элементу в файле обмена, описанных в графе "Дополнительная информация";

дополнительная информация содержит при необходимости требования к элементу файла обмена, не указанные ранее. Для сложных элементов указывается ссылка на таблицу, в которой описывается состав данного элемента. Для элементов, принимающих ограниченный перечень значений из классификатора (кодового словаря), указывается соответствующее наименование классификатора (кодового словаря) или приводится перечень возможных значений. Для классификатора (кодового словаря) может указываться ссылка на его местонахождение. Для элементов, использующих пользовательский тип данных, указывается наименование типового элемента.

Рисунок 1. Диаграмма структуры файла обмена

Таблица 4.1

Файл обмена (Файл)

Наименование элемента Сокращенное наименование (код) элемента Признак типа элемента Формат элемента Признак обязательности элемента Дополнительная информация
Идентификатор файла ИдФайл А T(1-255) ОУ Содержит (повторяет) имя сформированного файла (без расширения)
Версия передающей программы ВерсПрог А T(1-40) О  
Версия формата ВерсФорм А T(1-5) О Принимает значение: 5.01
Состав и структура документа Документ С   О Состав элемента представлен в таблице 4.2

Таблица 4.2

Состав и структура документа (Документ)

Наименование элемента Сокращенное наименование (код) элемента Признак типа элемента Формат элемента Признак обязательности элемента Дополнительная информация
Код формы документа по классификатору налоговых документов (КНД) КНД А T(=7) ОК Типовой элемент <КНДТип>.
Принимает значение: 1114005
Дата формирования документа ДатаДок А T(=10) О Типовой элемент <ДатаТип>.
Дата в формате ДД.ММ.ГГГГ
Номер корректировки НомКорр А N(3) О Принимает значение:
0 - первичный документ,
1, 2, 3 и так далее - уточненный документ. Для уточненного документа значение должно быть на 1 больше ранее принятого налоговым органом документа
Календарный год Год А   О Типовой элемент <xs:gYear>.
Год в формате ГГГГ
Представляется в налоговый орган (код) КодНО А T(=4) К Типовой элемент <СОНОТип>
Месяц (код) Месяц А T(=2) ОК Принимает значение в соответствии с приложением N 1 к Порядку заполнения и представления в налоговый орган сведений о выданных разрешениях (бланках разрешений) на добычу объектов животного мира, суммах и сроках уплаты сбора за пользование объектами животного мира, утвержденному настоящим приказом (далее - Порядок заполнения):
01 - январь |
02 - февраль |
03 - март |
04 - апрель |
05 - май |
06 - июнь |
07 - июль |
08 - август |
09 - сентябрь |
10 - октябрь |
11 - ноябрь |
12 - декабрь
Сведения об органе (лице), выдающем в установленном порядке разрешения (бланки разрешений) на добычу объектов животного мира СвНП С   О Состав элемента представлен в таблице 4.3
Сведения о лице, подписавшем документ Подписант С   О Состав элемента представлен в таблице 4.6
Сведения о выданных разрешениях (бланках разрешений) на добычу объектов животного мира, суммах и сроках уплаты сбора за пользование объектами животного мира ЖивМир С   О Состав элемента представлен в таблице 4.8

Таблица 4.3

Сведения об органе (лице), выдающем в установленном порядке разрешения (бланки разрешений) на добычу объектов животного мира (СвНП)

Наименование элемента Сокращенное наименование (код) элемента Признак типа элемента Формат элемента Признак обязательности элемента Дополнительная информация
Номер контактного телефона Тлф А T(1-20) Н  
Сведения об организации | НПЮЛ С   О Состав элемента представлен в таблице 4.4
Сведения о физическом лице, зарегистрированном в качестве индивидуального предпринимателя НПФЛ С   О Состав элемента представлен в таблице 4.5

Таблица 4.4

Сведения об организации (НПЮЛ)

Наименование элемента Сокращенное наименование (код) элемента Признак типа элемента Формат элемента Признак обязательности элемента Дополнительная информация
Наименование организации НаимОрг А T(1-1000) О  
ИНН организации ИННЮЛ А T(=10) О Типовой элемент <ИННЮЛТип>
КПП КПП А T(=9) О Типовой элемент <КППТип>

Таблица 4.5

Сведения о физическом лице, зарегистрированном в качестве индивидуального предпринимателя (НПФЛ)

Наименование элемента Сокращенное наименование (код) элемента Признак типа элемента Формат элемента Признак обязательности элемента Дополнительная информация
ИНН физического лица ИННФЛ А T(=12) О Типовой элемент <ИННФЛТип>
Фамилия, имя, отчество (при наличии) ФИО С   О Типовой элемент <ФИОТип>.
Состав элемента представлен в таблице 4.17

Таблица 4.6

Сведения о лице, подписавшем документ (Подписант)

Наименование элемента Сокращенное наименование (код) элемента Признак типа элемента Формат элемента Признак обязательности элемента Дополнительная информация
Признак лица, подписавшего документ ПрПодп А T(=1) ОК Принимает значение:
1 - руководитель организации (индивидуальный предприниматель) |
2 - представитель организации (индивидуального предпринимателя)
Фамилия, имя, отчество (при наличии) ФИО С   НУ Типовой элемент <ФИОТип>.
Состав элемента представлен в таблице 4.17.
Элемент обязателен при выполнении одного из условий:
- <ПрПодп> = 2 |
- <ПрПодп> = 1 и наличие <НПЮЛ>
Сведения о представителе организации (индивидуального предпринимателя) СвПред С   НУ Состав элемента представлен в таблице 4.7.
Элемент обязателен при <ПрПодп> =2

Таблица 4.7

Сведения о представителе организации (индивидуального предпринимателя) (СвПред)

Наименование элемента Сокращенное наименование (код) элемента Признак типа элемента Формат элемента Признак обязательности элемента Дополнительная информация
Наименование и реквизиты документа, подтверждающего полномочия представителя НаимДок А T(1-120) О Для доверенности, совершенной в форме электронного документа, указывается только GUID доверенности

Таблица 4.8

Сведения о выданных разрешениях (бланках разрешений) на добычу объектов животного мира, суммах и сроках уплаты сбора за пользование объектами животного мира (ЖивМир)

Наименование элемента Сокращенное наименование (код) элемента Признак типа элемента Формат элемента Признак обязательности элемента Дополнительная информация
Сведения о выданных физическим лицам разрешениях на добычу объектов животного мира, суммах и сроках уплаты сбора за пользование объектами животного мира СведВыдФЛ С   НМУ Состав элемента представлен в таблице 4.9.
Элемент является обязательным при отсутствии элемента <СведВыдЮЛИП>
Сведения о выданных организациям и индивидуальным предпринимателям бланках разрешений на добычу объектов животного мира СведВыдЮЛИП С   НУ Состав элемента представлен в таблице 4.13.
Элемент является обязательным при отсутствии элемента <СведВыдФЛ>

Таблица 4.9

Сведения о выданных физическим лицам разрешениях на добычу объектов животного мира, суммах и сроках уплаты сбора за пользование объектами животного мира (СведВыдФЛ)

Наименование элемента Сокращенное наименование (код) элемента Признак типа элемента Формат элемента Признак обязательности элемента Дополнительная информация
Признак сведений ПрСвед А T(=1) НКУ Принимает значение:
0 - аннулированные |
1 - уточненные, добавочные.
Элемент отсутствует при <НомКорр> = 0 (из таблицы 4.2) и является обязательным при остальных значениях элемента <НомКорр>
Код бюджетной классификации КБК А T(=20) ОК Типовой элемент <КБКТип>
Код по ОКТМО ОКТМО А T(=8) | T(=11) ОК Типовой элемент <ОКТМОТип>.
Принимает значения в соответствии с Общероссийским классификатором территорий муниципальных образований
Серия и номер разрешения СерНомРазр А T(=15) О  
Дата выдачи разрешения (срок уплаты сбора) ДатаВыдРазр А T(=10) О Типовой элемент <ДатаТип>.
Дата в формате ДД.ММ.ГГГГ
Сведения о физическом лице СведФЛ С   О Состав элемента представлен в таблице 4.10
Данные об объекте животного мира ДанОбЖив С   ОМ Состав элемента представлен в таблице 4.12

Таблица 4.10

Сведения о физическом лице (СведФЛ)

Наименование элемента Сокращенное наименование (код) элемента Признак типа элемента Формат элемента Признак обязательности элемента Дополнительная информация
Номер контактного телефона Тлф А T(1-20) Н  
Фамилия, имя, отчество (при наличии) ФИО С   О Типовой элемент <ФИОТип>.
Состав элемента представлен в таблице 4.17
ИНН | ИННФЛ П T(=12) Н Типовой элемент <ИННФЛТип>
Номер записи в ЕРН | ИдЕРН П T(=12) Н Принимает значение в виде XXXXXXXXXXXX, где X - цифра от 0 до 9
Иные идентификационные данные и сведения о документе, удостоверяющем личность ПерсДанФЛ С   О Состав элемента представлен в таблице 4.11

Таблица 4.11

Иные идентификационные данные и сведения о документе, удостоверяющем личность (ПерсДанФЛ)

Наименование элемента Сокращенное наименование (код) элемента Признак типа элемента Формат элемента Признак обязательности элемента Дополнительная информация
Дата рождения ДатаРожд А T(=10) О Типовой элемент <ДатаТип>.
Дата в формате ДД.ММ.ГГГГ
Сведения о документе, удостоверяющем личность УдЛичн С   Н Типовой элемент <УдЛичнФЛТип>.
Состав элемента представлен в таблице 4.16

Таблица 4.12

Данные об объекте животного мира (ДанОбЖив)

Наименование элемента Сокращенное наименование (код) элемента Признак типа элемента Формат элемента Признак обязательности элемента Дополнительная информация
Код наименования объекта КодНаимОб А T(=3) ОК Принимает значение в соответствии с приложением N 4 к Порядку заполнения
Код пользования объектом КодПользОб А T(=1) ОК Принимает значение в соответствии с приложением N 5 к Порядку заполнения
Количество Колич А N(6) О  
Сумма сбора (руб.) СумСбор А N(6) О  

Таблица 4.13

Сведения о выданных организациям и индивидуальным предпринимателям бланках разрешений на добычу объектов животного мира (СведВыдЮЛИП)

Наименование элемента Сокращенное наименование (код) элемента Признак типа элемента Формат элемента Признак обязательности элемента Дополнительная информация
Сведения об организации СведЮЛ С   НМУ Состав элемента представлен в таблице 4.14.
Элемент является обязательным при отсутствии элемента <СведИП>
Сведения об индивидуальном предпринимателе СведИП С   НМУ Состав элемента представлен в таблице 4.15.
Элемент является обязательным при отсутствии элемента <СведЮЛ>

Таблица 4.14

Сведения об организации (СведЮЛ)

Наименование элемента Сокращенное наименование (код) элемента Признак типа элемента Формат элемента Признак обязательности элемента Дополнительная информация
Признак сведений ПрСвед А T(=1) НКУ Принимает значение:
0 - аннулированные |
1 - уточненные, добавочные.
Элемент отсутствует при <НомКорр> = 0 (из таблицы 4.2) и является обязательным при остальных значениях элемента <НомКорр>
Наименование организации НаимОрг А T(1-1000) О  
ИНН организации ИННЮЛ А T(=10) О Типовой элемент <ИННЮЛТип>
КПП КПП А T(=9) О Типовой элемент <КППТип>
Количество выданных бланков разрешений КолБланк А N(4) О  
Серия и номер бланка разрешения - начало диапазона СерНомРазрНач А T(=15) О  
Серия и номер бланка разрешения - конец диапазона СерНомРазрКон А T(=15) О  
Дата выдачи бланков разрешений ДатаВыдБланк А T(=10) О Типовой элемент <ДатаТип>.
Дата в формате ДД.ММ.ГГГГ

Таблица 4.15

Сведения об индивидуальном предпринимателе (СведИП)

Наименование элемента Сокращенное наименование (код) элемента Признак типа элемента Формат элемента Признак обязательности элемента Дополнительная информация
Признак сведений ПрСвед А T(=1) НКУ Принимает значение:
0 - аннулированные |
1 - уточненные, добавочные.
Элемент отсутствует при <НомКорр> = 0 (из таблицы 4.2) и является обязательным при остальных значениях элемента <НомКорр>
ИНН физического лица ИННФЛ А T(=12) О Типовой элемент <ИННФЛТип>
Количество выданных бланков разрешений КолБланк А N(4) О  
Серия и номер бланка разрешения - начало диапазона СерНомРазрНач А T(=15) О  
Серия и номер бланка разрешения - конец диапазона СерНомРазрКон А T(=15) О  
Дата выдачи бланков разрешений ДатаВыдБланк А T(=10) О Типовой элемент <ДатаТип>.
Дата в формате ДД.ММ.ГГГГ
Фамилия, имя, отчество (при наличии) индивидуального предпринимателя ФИО С   О Типовой элемент <ФИОТип>.
Состав элемента представлен в таблице 4.17

Таблица 4.16

Сведения о документе, удостоверяющем личность (УдЛичнФЛТип)

Наименование элемента Сокращенное наименование (код) элемента Признак типа элемента Формат элемента Признак обязательности элемента Дополнительная информация
Код вида документа, удостоверяющего личность КодВидДок А T(=2) ОК Типовой элемент <СПДУЛТип>.
Принимает значение в соответствии с приложением N 3 к Порядку заполнения
Серия и номер документа, удостоверяющего личность СерНомДок А T(1-25) Н  

Таблица 4.17

Фамилия, имя, отчество (ФИОТип)

Наименование элемента Сокращенное наименование (код) элемента Признак типа элемента Формат элемента Признак обязательности элемента Дополнительная информация
Фамилия Фамилия А T(1-60) О  
Имя Имя А T(1-60) О  
Отчество Отчество А T(1-60) Н